Class svccopy:DestGrp (CONCRETE)

Class ID:7459
Class Label: Copy Destination Group
Encrypted: false - Exportable: false - Persistent: true - Configurable: false - Subject to Quota: Disabled - Abstraction Layer: Concrete Model
Write Access: [NON CONFIGURABLE]
Read Access: [admin, tenant-security]
Creatable/Deletable: yes (see Container Mos for details)
Semantic Scope: Fabric
Semantic Scope Evaluation Rule: Parent
Monitoring Policy Source: Parent
Monitoring Flags : [ IsObservable: false, HasStats: false, HasFaults: false, HasHealth: false, HasEventRules: false ]

Copy destination group, represents a group of copy analysers/destinations

Naming Rules
RN FORMAT: destgrp-{id}

    [1] PREFIX=destgrp- PROPERTY = id




DN FORMAT: 

[0] topology/pod-{id}/node-{id}/sys/svccopy/inst/destgrp-{id}

[1] sys/svccopy/inst/destgrp-{id}

                


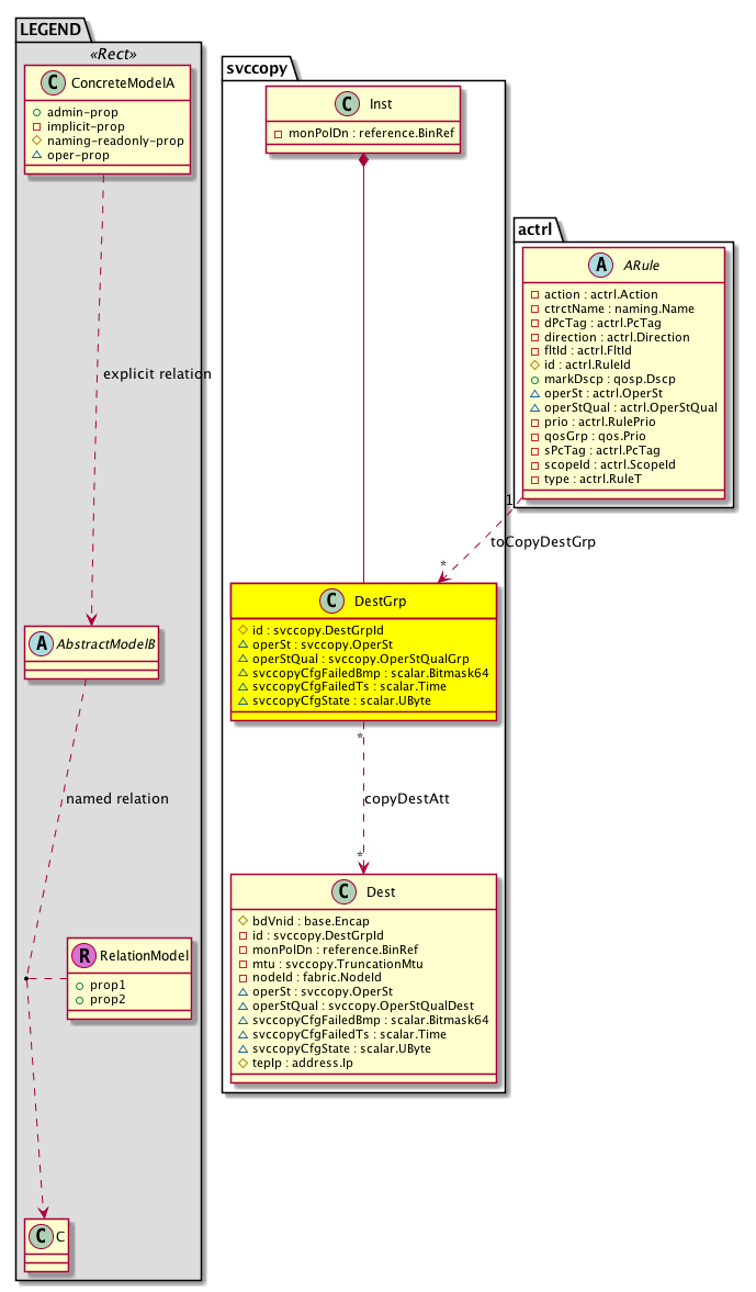
Diagram

Container Mos: svccopy:Inst (deletable:yes),
Relations From: actrl:ARule,
Relations To: svccopy:Dest,
Relations: svccopy:RsCopyDestAtt, svccopy:RtToCopyDestGrp,


Containers Hierarchies
[V] top:Root  This class represents the root element in the object hierarchy. All managed objects in the system are descendants of the Root element.
 ├
[V] fabric:Topology The root for IFC topology.
 
 ├
[V] fabric:Pod A pod.
 
 
 ├
[V] fabric:Node The root node for the APIC.
 
 
 
 ├
[V] top:System The APIC uses a policy model to combine data into a health score. Health scores can be aggregated for a variety of areas such as for the infrastructure, applications, or services. The category health score is calculated using a Lp -Norm formula. The health score penalty equals 100 minus the health score. The health score penalty represents the overall health score penalties of a set of MOs that belong to a given category and are children or direc...
 
 
 
 
 ├
[V] svccopy:Entity  Holds service control plane entity information
 
 
 
 
 
 ├
[V] svccopy:Inst  Holds service instance information
 
 
 
 
 
 
 ├
[V] svccopy:DestGrp  Copy destination group, represents a group of copy analysers/destinations
[V] top:Root  This class represents the root element in the object hierarchy. All managed objects in the system are descendants of the Root element.
 ├
[V] top:System The APIC uses a policy model to combine data into a health score. Health scores can be aggregated for a variety of areas such as for the infrastructure, applications, or services. The category health score is calculated using a Lp -Norm formula. The health score penalty equals 100 minus the health score. The health score penalty represents the overall health score penalties of a set of MOs that belong to a given category and are children or direc...
 
 ├
[V] svccopy:Entity  Holds service control plane entity information
 
 
 ├
[V] svccopy:Inst  Holds service instance information
 
 
 
 ├
[V] svccopy:DestGrp  Copy destination group, represents a group of copy analysers/destinations


Contained Hierarchy
[V] svccopy:DestGrp  Copy destination group, represents a group of copy analysers/destinations
 ├
[V] svccopy:RsCopyDestAtt  Attachment to Copy Destination
 ├
[V] svccopy:RtToCopyDestGrp  Relationship to the copy service object


Inheritance
[V] svccopy:DestGrp  Copy destination group, represents a group of copy analysers/destinations


Events
                


Faults
                


Fsms
                


Properties Summary
Defined in: svccopy:DestGrp
svccopy:DestGrpId
          scalar:Uint16
id  (svccopy:DestGrp:id)
           Copy DestGrp Id
svccopy:OperSt
          scalar:Enum8
operSt  (svccopy:DestGrp:operSt)
           Operational state
svccopy:OperStQualGrp
          scalar:Enum8
operStQual  (svccopy:DestGrp:operStQual)
           Operational State Qualifier
scalar:Bitmask64 svccopyCfgFailedBmp  (svccopy:DestGrp:svccopyCfgFailedBmp)
          
scalar:Time svccopyCfgFailedTs  (svccopy:DestGrp:svccopyCfgFailedTs)
          
scalar:UByte svccopyCfgState  (svccopy:DestGrp:svccopyCfgState)
          
Defined in: mo:Resolvable
mo:Owner
          scalar:Enum8
lcOwn  (mo:Resolvable:lcOwn)
           A value that indicates how this object was created. For internal use only.
Defined in: mo:TopProps
mo:ModificationChildAction
          scalar:Bitmask32
childAction  (mo:TopProps:childAction)
           Delete or ignore. For internal use only.
reference:BinRef dn  (mo:TopProps:dn)
           A tag or metadata is a non-hierarchical keyword or term assigned to the fabric module.
reference:BinRN rn  (mo:TopProps:rn)
           Identifies an object from its siblings within the context of its parent object. The distinguished name contains a sequence of relative names.
mo:ModificationStatus
          scalar:Bitmask32
status  (mo:TopProps:status)
           The upgrade status. This property is for internal use only.
Defined in: mo:Modifiable
mo:TStamp
          scalar:Date
modTs  (mo:Modifiable:modTs)
           The time when this object was last modified.
Properties Detail

childAction

Type: mo:ModificationChildAction
Primitive Type: scalar:Bitmask32

Units: null
Encrypted: false
Access: implicit
Category: TopLevelChildAction
    Comments:
Delete or ignore. For internal use only.
Constants
deleteAll 16384u deleteAll NO COMMENTS
ignore 4096u ignore NO COMMENTS
deleteNonPresent 8192u deleteNonPresent NO COMMENTS
DEFAULT 0 --- This type is used to





dn

Type: reference:BinRef

Units: null
Encrypted: false
Access: implicit
Category: TopLevelDn
    Comments:
A tag or metadata is a non-hierarchical keyword or term assigned to the fabric module.



id

Type: svccopy:DestGrpId
Primitive Type: scalar:Uint16

Units: null
Encrypted: false
Naming Property -- [NAMING RULES]
Access: naming
Category: TopLevelRegular
    Comments:
Copy DestGrp Id
Constants
defaultValue 1 --- NO COMMENTS





lcOwn

Type: mo:Owner
Primitive Type: scalar:Enum8

Units: null
Encrypted: false
Access: implicit
Category: TopLevelRegular
    Comments:
A value that indicates how this object was created. For internal use only.
Constants
local 0 Local NO COMMENTS
policy 1 Policy NO COMMENTS
replica 2 Replica NO COMMENTS
resolveOnBehalf 3 ResolvedOnBehalf NO COMMENTS
implicit 4 Implicit NO COMMENTS
DEFAULT local(0) Local NO COMMENTS





modTs

Type: mo:TStamp
Primitive Type: scalar:Date

Units: null
Encrypted: false
Access: implicit
Category: TopLevelRegular
    Comments:
The time when this object was last modified.
Constants
never 0ull never NO COMMENTS
DEFAULT never(0ull) never NO COMMENTS





operSt

Type: svccopy:OperSt
Primitive Type: scalar:Enum8

Units: null
Encrypted: false
Access: oper
Category: TopLevelRegular
    Comments:
Operational state
Constants
enabled 1 enabled Operational state is Enabled
disabled 2 disabled Operational state is Disabled
DEFAULT disabled(2) disabled Operational state is Disabled





operStQual

Type: svccopy:OperStQualGrp
Primitive Type: scalar:Enum8

Units: null
Encrypted: false
Access: oper
Category: TopLevelRegular
    Comments:
Operational State Qualifier
Constants
no-oper-grp 0 No oper group no oper group
active 1 The group is up Group is up
no-hw-res 2 No hardware resource No Hardware resource
error 3 Generic error Generic error
hw-err 4 Hardware error Hardware error
upd-req 5 Copy Dest Grp update required update required
DEFAULT no-oper-grp(0) No oper group no oper group





rn

Type: reference:BinRN

Units: null
Encrypted: false
Access: implicit
Category: TopLevelRn
    Comments:
Identifies an object from its siblings within the context of its parent object. The distinguished name contains a sequence of relative names.



status

Type: mo:ModificationStatus
Primitive Type: scalar:Bitmask32

Units: null
Encrypted: false
Access: implicit
Category: TopLevelStatus
    Comments:
The upgrade status. This property is for internal use only.
Constants
created 2u created In a setter method: specifies that an object should be created. An error is returned if the object already exists.
In the return value of a setter method: indicates that an object has been created.
modified 4u modified In a setter method: specifies that an object should be modified
In the return value of a setter method: indicates that an object has been modified.
deleted 8u deleted In a setter method: specifies that an object should be deleted.
In the return value of a setter method: indicates that an object has been deleted.
DEFAULT 0 --- This type controls the life cycle of objects passed in the XML API.

When used in a setter method (such as configConfMo), the ModificationStatus specifies whether an object should be created, modified, deleted or removed.
In the return value of a setter method, the ModificationStatus indicates the actual operation that was performed. For example, the ModificationStatus is set to "created" if the object was created. The ModificationStatus is not set if the object was neither created, modified, deleted or removed.

When invoking a setter method, the ModificationStatus is optional:
If a setter method such as configConfMo is invoked and the ModificationStatus is not set, the system automatically determines if the object should be created or modified.






svccopyCfgFailedBmp

Type: scalar:Bitmask64

Units: null
Encrypted: false
Access: oper
Category: TopLevelRegular
    Comments:
Constants
svccopy:DestGrplcOwn_failed_flag -9223372036854775808ull --- NO COMMENTS
svccopy:DestGrpid_failed_flag 1ull --- NO COMMENTS
svccopy:DestGrpmodTs_failed_flag 2305843009213693952ull --- NO COMMENTS
DEFAULT 0 --- NO COMMENTS





svccopyCfgFailedTs

Type: scalar:Time

Units: null
Encrypted: false
Access: oper
Category: TopLevelRegular
    Comments:



svccopyCfgState

Type: scalar:UByte

Units: null
Encrypted: false
Access: oper
Category: TopLevelRegular
    Comments: