Class svcredir:DestGrp (CONCRETE)

Class ID:6999
Class Label: Redirect Destination
Encrypted: false - Exportable: false - Persistent: true - Configurable: false - Subject to Quota: Disabled - Abstraction Layer: Concrete Model
Write Access: [NON CONFIGURABLE]
Read Access: [admin, tenant-security]
Creatable/Deletable: yes (see Container Mos for details)
Semantic Scope: Fabric
Semantic Scope Evaluation Rule: Parent
Monitoring Policy Source: Parent
Monitoring Flags : [ IsObservable: true, HasStats: false, HasFaults: true, HasHealth: true, HasEventRules: false ]

Redirect destination group, represents a service node group

Naming Rules
RN FORMAT: destgrp-{id}

    [1] PREFIX=destgrp- PROPERTY = id




DN FORMAT: 

[0] topology/pod-{id}/node-{id}/sys/svcredir/inst/destgrp-{id}

[1] sys/svcredir/inst/destgrp-{id}

                


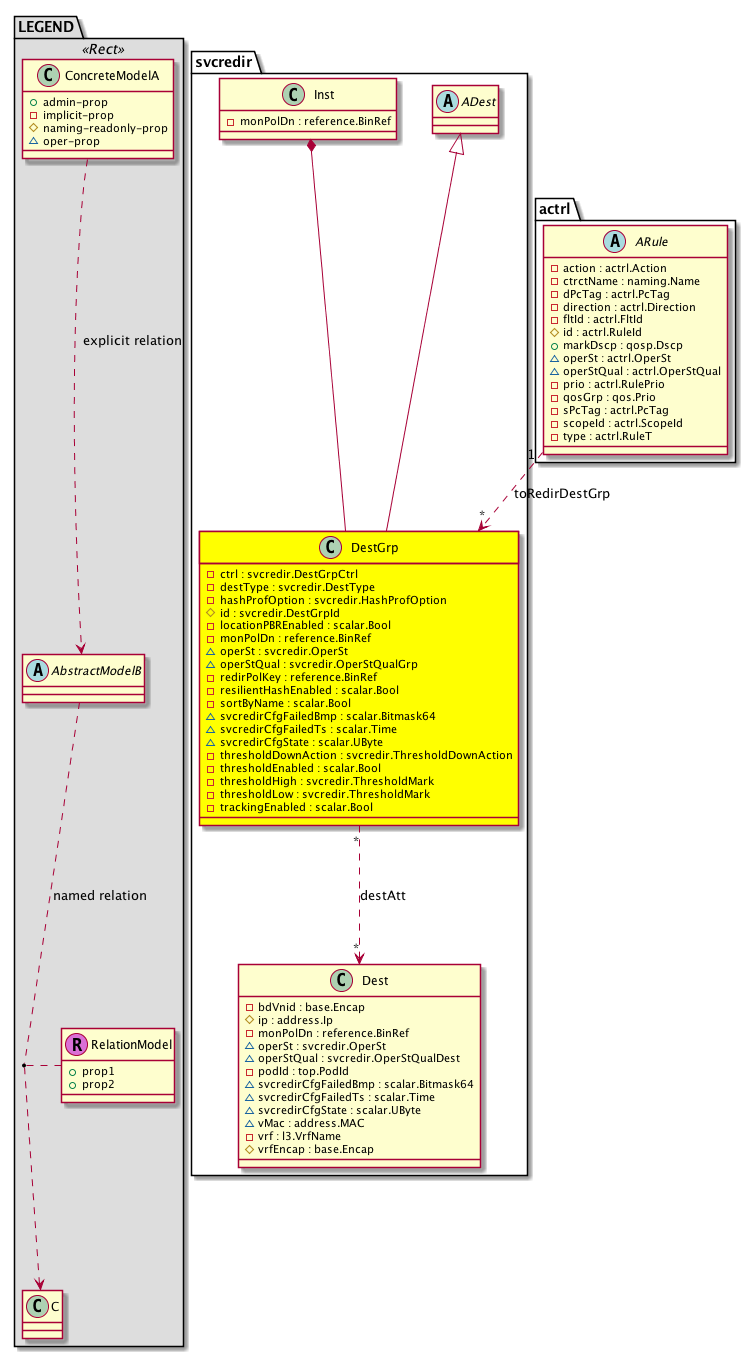
Diagram

Super Mo: svcredir:ADest,
Container Mos: svcredir:Inst (deletable:yes),
Relations From: actrl:ARule,
Relations To: svcredir:Dest,
Relations: svcredir:RsDestAtt, svcredir:RtToRedirDestGrp,


Containers Hierarchies
[V] top:Root  This class represents the root element in the object hierarchy. All managed objects in the system are descendants of the Root element.
 ├
[V] fabric:Topology The root for IFC topology.
 
 ├
[V] fabric:Pod A pod.
 
 
 ├
[V] fabric:Node The root node for the APIC.
 
 
 
 ├
[V] top:System The APIC uses a policy model to combine data into a health score. Health scores can be aggregated for a variety of areas such as for the infrastructure, applications, or services. The category health score is calculated using a Lp -Norm formula. The health score penalty equals 100 minus the health score. The health score penalty represents the overall health score penalties of a set of MOs that belong to a given category and are children or direc...
 
 
 
 
 ├
[V] svcredir:Entity  Holds service control plane entity information
 
 
 
 
 
 ├
[V] svcredir:Inst  Holds service instance information
 
 
 
 
 
 
 ├
[V] svcredir:DestGrp  Redirect destination group, represents a service node group
[V] top:Root  This class represents the root element in the object hierarchy. All managed objects in the system are descendants of the Root element.
 ├
[V] top:System The APIC uses a policy model to combine data into a health score. Health scores can be aggregated for a variety of areas such as for the infrastructure, applications, or services. The category health score is calculated using a Lp -Norm formula. The health score penalty equals 100 minus the health score. The health score penalty represents the overall health score penalties of a set of MOs that belong to a given category and are children or direc...
 
 ├
[V] svcredir:Entity  Holds service control plane entity information
 
 
 ├
[V] svcredir:Inst  Holds service instance information
 
 
 
 ├
[V] svcredir:DestGrp  Redirect destination group, represents a service node group


Contained Hierarchy
[V] svcredir:DestGrp  Redirect destination group, represents a service node group
 ├
[V] fault:Counts An immutable object that provides the number of critical, major, minor, and warning faults raised on its parent object and its subtree.
 ├
[V] fault:Inst Contains detailed information of a fault. This object is attached as a child of the object on which the fault condition occurred. One instance object is created for each fault condition of the parent object. A fault instance object is identified by a fault code.
 
 ├
[V] aaa:RbacAnnotation  RbacAnnotation is used for capturing rbac properties of any apic object Objects can append rbacannotations as Object->RbacAnnotation which is then checked for domain eligibility
 
 ├
[V] tag:Annotation 
 
 ├
[V] tag:Tag 
 ├
[V] health:Inst A base class for a health score instance.(Switch only)
 ├
[V] svcredir:RsDestAtt  Attachment to Redirect Destination
 
 ├
[V] fault:Counts An immutable object that provides the number of critical, major, minor, and warning faults raised on its parent object and its subtree.
 
 ├
[V] fault:Inst Contains detailed information of a fault. This object is attached as a child of the object on which the fault condition occurred. One instance object is created for each fault condition of the parent object. A fault instance object is identified by a fault code.
 
 
 ├
[V] aaa:RbacAnnotation  RbacAnnotation is used for capturing rbac properties of any apic object Objects can append rbacannotations as Object->RbacAnnotation which is then checked for domain eligibility
 
 
 ├
[V] tag:Annotation 
 
 
 ├
[V] tag:Tag 
 
 ├
[V] health:Inst A base class for a health score instance.(Switch only)
 ├
[V] svcredir:RtToRedirDestGrp  Relationship to the service object for pbr redirection


Inheritance
[V] svcredir:ADest  Abstract Destination, represents a service destination
 ├
[V] svcredir:DestGrp  Redirect destination group, represents a service node group


Events
                


Faults
                svcredir:DestGrp:hwprog-failed
svcredir:DestGrp:operStFailed


Fsms
                


Properties Summary
Defined in: svcredir:DestGrp
svcredir:DestGrpCtrl
          scalar:Bitmask32
ctrl  (svcredir:DestGrp:ctrl)
           DestGrp controls
svcredir:HashProfOption
          scalar:Enum8
hashProfOption  (svcredir:DestGrp:hashProfOption)
           Destination Group Hash Profile Option
svcredir:DestGrpId
          scalar:Uint16
id  (svcredir:DestGrp:id)
           DestGrp Id
scalar:Bool locationPBREnabled  (svcredir:DestGrp:locationPBREnabled)
           Location Based PBR Enabled
reference:BinRef monPolDn  (svcredir:DestGrp:monPolDn)
           The monitoring policy attached to this observable object.
svcredir:OperSt
          scalar:Enum8
operSt  (svcredir:DestGrp:operSt)
           Operational state
svcredir:OperStQualGrp
          scalar:Enum8
operStQual  (svcredir:DestGrp:operStQual)
           Operational State Qualifier
reference:BinRef redirPolKey  (svcredir:DestGrp:redirPolKey)
           primary key used to identify the observable MO
scalar:Bool resilientHashEnabled  (svcredir:DestGrp:resilientHashEnabled)
           Resilient Hashing Enabled
scalar:Bool sortByName  (svcredir:DestGrp:sortByName)
           NO COMMENTS
scalar:Bitmask64 svcredirCfgFailedBmp  (svcredir:DestGrp:svcredirCfgFailedBmp)
          
scalar:Time svcredirCfgFailedTs  (svcredir:DestGrp:svcredirCfgFailedTs)
          
scalar:UByte svcredirCfgState  (svcredir:DestGrp:svcredirCfgState)
          
svcredir:ThresholdDownAction
          scalar:Enum8
thresholdDownAction  (svcredir:DestGrp:thresholdDownAction)
           Down action
scalar:Bool thresholdEnabled  (svcredir:DestGrp:thresholdEnabled)
           Threshold Enabled
svcredir:ThresholdMark
          scalar:Uint16
thresholdHigh  (svcredir:DestGrp:thresholdHigh)
           Threshold High
svcredir:ThresholdMark
          scalar:Uint16
thresholdLow  (svcredir:DestGrp:thresholdLow)
           Threshold Low
scalar:Bool trackingEnabled  (svcredir:DestGrp:trackingEnabled)
           Tracking Enabled
Defined in: mo:Resolvable
mo:Owner
          scalar:Enum8
lcOwn  (mo:Resolvable:lcOwn)
           A value that indicates how this object was created. For internal use only.
Defined in: mo:TopProps
mo:ModificationChildAction
          scalar:Bitmask32
childAction  (mo:TopProps:childAction)
           Delete or ignore. For internal use only.
reference:BinRef dn  (mo:TopProps:dn)
           A tag or metadata is a non-hierarchical keyword or term assigned to the fabric module.
reference:BinRN rn  (mo:TopProps:rn)
           Identifies an object from its siblings within the context of its parent object. The distinguished name contains a sequence of relative names.
mo:ModificationStatus
          scalar:Bitmask32
status  (mo:TopProps:status)
           The upgrade status. This property is for internal use only.
Defined in: mo:Modifiable
mo:TStamp
          scalar:Date
modTs  (mo:Modifiable:modTs)
           The time when this object was last modified.
Properties Detail

childAction

Type: mo:ModificationChildAction
Primitive Type: scalar:Bitmask32

Units: null
Encrypted: false
Access: implicit
Category: TopLevelChildAction
    Comments:
Delete or ignore. For internal use only.
Constants
deleteAll 16384u deleteAll NO COMMENTS
ignore 4096u ignore NO COMMENTS
deleteNonPresent 8192u deleteNonPresent NO COMMENTS
DEFAULT 0 --- This type is used to





ctrl

Type: svcredir:DestGrpCtrl
Primitive Type: scalar:Bitmask32

Units: null
Encrypted: false
Access: implicit
Category: TopLevelRegular
    Comments:
DestGrp controls
Constants
lb 1u loadbalance loadbalance
DEFAULT 0 --- DestGroup control





dn

Type: reference:BinRef

Units: null
Encrypted: false
Access: implicit
Category: TopLevelDn
    Comments:
A tag or metadata is a non-hierarchical keyword or term assigned to the fabric module.



hashProfOption

Type: svcredir:HashProfOption
Primitive Type: scalar:Enum8

Units: null
Encrypted: false
Access: implicit
Category: TopLevelRegular
    Comments:
Destination Group Hash Profile Option
Constants
srconly 1 src ip based hash Source IP Based Hash
dstonly 2 dst ip based hash Destination IP Based Hash
symmetric 3 symmetric hash Symmetric Hash
DEFAULT symmetric(3) symmetric hash Symmetric Hash





id

Type: svcredir:DestGrpId
Primitive Type: scalar:Uint16

Units: null
Encrypted: false
Naming Property -- [NAMING RULES]
Access: naming
Category: TopLevelRegular
    Comments:
DestGrp Id
Constants
defaultValue 1 --- NO COMMENTS





lcOwn

Type: mo:Owner
Primitive Type: scalar:Enum8

Units: null
Encrypted: false
Access: implicit
Category: TopLevelRegular
    Comments:
A value that indicates how this object was created. For internal use only.
Constants
local 0 Local NO COMMENTS
policy 1 Policy NO COMMENTS
replica 2 Replica NO COMMENTS
resolveOnBehalf 3 ResolvedOnBehalf NO COMMENTS
implicit 4 Implicit NO COMMENTS
DEFAULT local(0) Local NO COMMENTS





locationPBREnabled

Type: scalar:Bool

Units: null
Encrypted: false
Access: implicit
Category: TopLevelRegular
    Comments:
Location Based PBR Enabled
Constants
no false --- NO COMMENTS
yes true --- NO COMMENTS
DEFAULT no(false) --- NO COMMENTS





modTs

Type: mo:TStamp
Primitive Type: scalar:Date

Units: null
Encrypted: false
Access: implicit
Category: TopLevelRegular
    Comments:
The time when this object was last modified.
Constants
never 0ull never NO COMMENTS
DEFAULT never(0ull) never NO COMMENTS





monPolDn

Type: reference:BinRef

Units: null
Encrypted: false
Access: implicit
Category: TopLevelRegular
    Comments:
The monitoring policy attached to this observable object.



operSt

Type: svcredir:OperSt
Primitive Type: scalar:Enum8

Units: null
Encrypted: false
Access: oper
Category: TopLevelRegular
    Comments:
Operational state
Constants
enabled 1 enabled Operational state is Enabled
disabled 2 disabled Operational state is Disabled
DEFAULT disabled(2) disabled Operational state is Disabled





operStQual

Type: svcredir:OperStQualGrp
Primitive Type: scalar:Enum8

Units: null
Encrypted: false
Access: oper
Category: TopLevelRegular
    Comments:
Operational State Qualifier
Constants
no-oper-grp 0 No oper group no oper group
active 1 The group is up Group is up
no-hw-res 2 No hardware resource No Hardware resource
error 3 Generic error Generic error
hw-err 4 Hardware error Hardware error
upd-req 5 Dest Grp update required update required
tracked-as-down 6 tracked as down Tracked as down
DEFAULT no-oper-grp(0) No oper group no oper group





redirPolKey

Type: reference:BinRef

Units: null
Encrypted: false
Access: implicit
Category: TopLevelRegular
    Comments:
primary key used to identify the observable MO



resilientHashEnabled

Type: scalar:Bool

Units: null
Encrypted: false
Access: implicit
Category: TopLevelRegular
    Comments:
Resilient Hashing Enabled
Constants
no false --- NO COMMENTS
yes true --- NO COMMENTS
DEFAULT no(false) --- NO COMMENTS





rn

Type: reference:BinRN

Units: null
Encrypted: false
Access: implicit
Category: TopLevelRn
    Comments:
Identifies an object from its siblings within the context of its parent object. The distinguished name contains a sequence of relative names.



sortByName

Type: scalar:Bool

Units: null
Encrypted: false
Access: implicit
Category: TopLevelRegular
    Comments:
NO COMMENTS
Constants
no false --- NO COMMENTS
yes true --- NO COMMENTS
DEFAULT no(false) --- NO COMMENTS





status

Type: mo:ModificationStatus
Primitive Type: scalar:Bitmask32

Units: null
Encrypted: false
Access: implicit
Category: TopLevelStatus
    Comments:
The upgrade status. This property is for internal use only.
Constants
created 2u created In a setter method: specifies that an object should be created. An error is returned if the object already exists.
In the return value of a setter method: indicates that an object has been created.
modified 4u modified In a setter method: specifies that an object should be modified
In the return value of a setter method: indicates that an object has been modified.
deleted 8u deleted In a setter method: specifies that an object should be deleted.
In the return value of a setter method: indicates that an object has been deleted.
DEFAULT 0 --- This type controls the life cycle of objects passed in the XML API.

When used in a setter method (such as configConfMo), the ModificationStatus specifies whether an object should be created, modified, deleted or removed.
In the return value of a setter method, the ModificationStatus indicates the actual operation that was performed. For example, the ModificationStatus is set to "created" if the object was created. The ModificationStatus is not set if the object was neither created, modified, deleted or removed.

When invoking a setter method, the ModificationStatus is optional:
If a setter method such as configConfMo is invoked and the ModificationStatus is not set, the system automatically determines if the object should be created or modified.






svcredirCfgFailedBmp

Type: scalar:Bitmask64

Units: null
Encrypted: false
Access: oper
Category: TopLevelRegular
    Comments:
Constants
svcredir:DestGrplcOwn_failed_flag -9223372036854775808ull --- NO COMMENTS
svcredir:DestGrpredirPolKey_failed_flag 128ull --- NO COMMENTS
svcredir:DestGrptrackingEnabled_failed_flag 131072ull --- NO COMMENTS
svcredir:DestGrpthresholdEnabled_failed_flag 16384ull --- NO COMMENTS
svcredir:DestGrpmonPolDn_failed_flag 16ull --- NO COMMENTS
svcredir:DestGrpctrl_failed_flag 1ull --- NO COMMENTS
svcredir:DestGrpmodTs_failed_flag 2305843009213693952ull --- NO COMMENTS
svcredir:DestGrpresilientHashEnabled_failed_flag 256ull --- NO COMMENTS
svcredir:DestGrphashProfOption_failed_flag 2ull --- NO COMMENTS
svcredir:DestGrpthresholdHigh_failed_flag 32768ull --- NO COMMENTS
svcredir:DestGrpid_failed_flag 4ull --- NO COMMENTS
svcredir:DestGrpsortByName_failed_flag 512ull --- NO COMMENTS
svcredir:DestGrpthresholdLow_failed_flag 65536ull --- NO COMMENTS
svcredir:DestGrpthresholdDownAction_failed_flag 8192ull --- NO COMMENTS
svcredir:DestGrplocationPBREnabled_failed_flag 8ull --- NO COMMENTS
DEFAULT 0 --- NO COMMENTS





svcredirCfgFailedTs

Type: scalar:Time

Units: null
Encrypted: false
Access: oper
Category: TopLevelRegular
    Comments:



svcredirCfgState

Type: scalar:UByte

Units: null
Encrypted: false
Access: oper
Category: TopLevelRegular
    Comments:



thresholdDownAction

Type: svcredir:ThresholdDownAction
Primitive Type: scalar:Enum8

Units: null
Encrypted: false
Access: implicit
Category: TopLevelRegular
    Comments:
Down action
Constants
deny 0 deny action Action: Deny
permit 1 permit action Action: Permit
DEFAULT deny(0) deny action Action: Deny





thresholdEnabled

Type: scalar:Bool

Units: null
Encrypted: false
Access: implicit
Category: TopLevelRegular
    Comments:
Threshold Enabled
Constants
no false --- NO COMMENTS
yes true --- NO COMMENTS
DEFAULT no(false) --- NO COMMENTS





thresholdHigh

Type: svcredir:ThresholdMark
Primitive Type: scalar:Uint16

Units: null
Encrypted: false
Access: implicit
Category: TopLevelRegular
    Comments:
Threshold High
Constants
defaultValue 0 --- Default value





thresholdLow

Type: svcredir:ThresholdMark
Primitive Type: scalar:Uint16

Units: null
Encrypted: false
Access: implicit
Category: TopLevelRegular
    Comments:
Threshold Low
Constants
defaultValue 0 --- Default value





trackingEnabled

Type: scalar:Bool

Units: null
Encrypted: false
Access: implicit
Category: TopLevelRegular
    Comments:
Tracking Enabled
Constants
no false --- NO COMMENTS
yes true --- NO COMMENTS
DEFAULT no(false) --- NO COMMENTS