Class svcredir:HealthGrp (CONCRETE)

Class ID:10945
Class Label: Health group
Encrypted: false - Exportable: false - Persistent: true - Configurable: false - Subject to Quota: Disabled - Abstraction Layer: Concrete Model
Write Access: [NON CONFIGURABLE]
Read Access: [admin]
Creatable/Deletable: yes (see Container Mos for details)
Semantic Scope: Fabric
Semantic Scope Evaluation Rule: Parent
Monitoring Policy Source: Parent
Monitoring Flags : [ IsObservable: true, HasStats: false, HasFaults: true, HasHealth: true, HasEventRules: false ]

Redirect dest, represents a healthgroup information

Naming Rules
RN FORMAT: healthgrp-{name}

    [1] PREFIX=healthgrp- PROPERTY = name




DN FORMAT: 

[0] topology/pod-{id}/node-{id}/sys/svcredir/inst/healthgrp-{name}

[1] sys/svcredir/inst/healthgrp-{name}

                


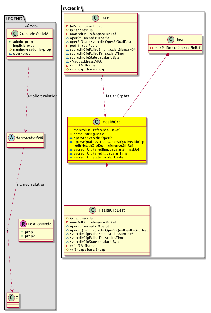
Diagram

Container Mos: svcredir:Inst (deletable:yes),
Contained Mos: svcredir:HealthGrpDest,
Relations From: svcredir:Dest,
Relations: svcredir:RtHealthGrpAtt,


Containers Hierarchies
[V] top:Root  This class represents the root element in the object hierarchy. All managed objects in the system are descendants of the Root element.
 ├
[V] fabric:Topology The root for IFC topology.
 
 ├
[V] fabric:Pod A pod.
 
 
 ├
[V] fabric:Node The root node for the APIC.
 
 
 
 ├
[V] top:System The APIC uses a policy model to combine data into a health score. Health scores can be aggregated for a variety of areas such as for the infrastructure, applications, or services. The category health score is calculated using a Lp -Norm formula. The health score penalty equals 100 minus the health score. The health score penalty represents the overall health score penalties of a set of MOs that belong to a given category and are children or direc...
 
 
 
 
 ├
[V] svcredir:Entity  Holds service control plane entity information
 
 
 
 
 
 ├
[V] svcredir:Inst  Holds service instance information
 
 
 
 
 
 
 ├
[V] svcredir:HealthGrp  Redirect dest, represents a healthgroup information
[V] top:Root  This class represents the root element in the object hierarchy. All managed objects in the system are descendants of the Root element.
 ├
[V] top:System The APIC uses a policy model to combine data into a health score. Health scores can be aggregated for a variety of areas such as for the infrastructure, applications, or services. The category health score is calculated using a Lp -Norm formula. The health score penalty equals 100 minus the health score. The health score penalty represents the overall health score penalties of a set of MOs that belong to a given category and are children or direc...
 
 ├
[V] svcredir:Entity  Holds service control plane entity information
 
 
 ├
[V] svcredir:Inst  Holds service instance information
 
 
 
 ├
[V] svcredir:HealthGrp  Redirect dest, represents a healthgroup information


Contained Hierarchy
[V] svcredir:HealthGrp  Redirect dest, represents a healthgroup information
 ├
[V] fault:Counts An immutable object that provides the number of critical, major, minor, and warning faults raised on its parent object and its subtree.
 ├
[V] fault:Inst Contains detailed information of a fault. This object is attached as a child of the object on which the fault condition occurred. One instance object is created for each fault condition of the parent object. A fault instance object is identified by a fault code.
 
 ├
[V] aaa:RbacAnnotation  RbacAnnotation is used for capturing rbac properties of any apic object Objects can append rbacannotations as Object->RbacAnnotation which is then checked for domain eligibility
 
 ├
[V] tag:Annotation 
 
 ├
[V] tag:Tag 
 ├
[V] health:Inst A base class for a health score instance.(Switch only)
 ├
[V] svcredir:HealthGrpDest  Redirect dest, represents a unique destination
 
 ├
[V] fault:Counts An immutable object that provides the number of critical, major, minor, and warning faults raised on its parent object and its subtree.
 
 ├
[V] fault:Inst Contains detailed information of a fault. This object is attached as a child of the object on which the fault condition occurred. One instance object is created for each fault condition of the parent object. A fault instance object is identified by a fault code.
 
 
 ├
[V] aaa:RbacAnnotation  RbacAnnotation is used for capturing rbac properties of any apic object Objects can append rbacannotations as Object->RbacAnnotation which is then checked for domain eligibility
 
 
 ├
[V] tag:Annotation 
 
 
 ├
[V] tag:Tag 
 
 ├
[V] health:Inst A base class for a health score instance.(Switch only)
 
 ├
[V] svcredir:DestCons  EpPRedirPol Consumer, represents the EpPRedirPol which uses the destmon
 ├
[V] svcredir:RtHealthGrpAtt  Relationship to the healthgroup object


Inheritance
[V] svcredir:HealthGrp  Redirect dest, represents a healthgroup information


Events
                


Faults
                svcredir:HealthGrp:operStFailed


Fsms
                


Properties Summary
Defined in: svcredir:HealthGrp
reference:BinRef monPolDn  (svcredir:HealthGrp:monPolDn)
           The monitoring policy attached to this observable object.
string:Basic name  (svcredir:HealthGrp:name)
           The name of the object.
svcredir:OperSt
          scalar:Enum8
operSt  (svcredir:HealthGrp:operSt)
           The runtime state of the object or policy.
svcredir:OperStQualHealthGrp
          scalar:Enum8
operStQual  (svcredir:HealthGrp:operStQual)
           The chassis operational status qualifier.
reference:BinRef redirHealthGrpKey  (svcredir:HealthGrp:redirHealthGrpKey)
           primary key used to identify the observable MO
scalar:Bitmask64 svcredirCfgFailedBmp  (svcredir:HealthGrp:svcredirCfgFailedBmp)
           NO COMMENTS
scalar:Time svcredirCfgFailedTs  (svcredir:HealthGrp:svcredirCfgFailedTs)
           NO COMMENTS
scalar:UByte svcredirCfgState  (svcredir:HealthGrp:svcredirCfgState)
           NO COMMENTS
Defined in: mo:Resolvable
mo:Owner
          scalar:Enum8
lcOwn  (mo:Resolvable:lcOwn)
           A value that indicates how this object was created. For internal use only.
Defined in: mo:TopProps
mo:ModificationChildAction
          scalar:Bitmask32
childAction  (mo:TopProps:childAction)
           Delete or ignore. For internal use only.
reference:BinRef dn  (mo:TopProps:dn)
           A tag or metadata is a non-hierarchical keyword or term assigned to the fabric module.
reference:BinRN rn  (mo:TopProps:rn)
           Identifies an object from its siblings within the context of its parent object. The distinguished name contains a sequence of relative names.
mo:ModificationStatus
          scalar:Bitmask32
status  (mo:TopProps:status)
           The upgrade status. This property is for internal use only.
Defined in: mo:Modifiable
mo:TStamp
          scalar:Date
modTs  (mo:Modifiable:modTs)
           The time when this object was last modified.
Properties Detail

childAction

Type: mo:ModificationChildAction
Primitive Type: scalar:Bitmask32

Units: null
Encrypted: false
Access: implicit
Category: TopLevelChildAction
    Comments:
Delete or ignore. For internal use only.
Constants
deleteAll 16384u deleteAll NO COMMENTS
ignore 4096u ignore NO COMMENTS
deleteNonPresent 8192u deleteNonPresent NO COMMENTS
DEFAULT 0 --- This type is used to





dn

Type: reference:BinRef

Units: null
Encrypted: false
Access: implicit
Category: TopLevelDn
    Comments:
A tag or metadata is a non-hierarchical keyword or term assigned to the fabric module.



lcOwn

Type: mo:Owner
Primitive Type: scalar:Enum8

Units: null
Encrypted: false
Access: implicit
Category: TopLevelRegular
    Comments:
A value that indicates how this object was created. For internal use only.
Constants
local 0 Local NO COMMENTS
policy 1 Policy NO COMMENTS
replica 2 Replica NO COMMENTS
resolveOnBehalf 3 ResolvedOnBehalf NO COMMENTS
implicit 4 Implicit NO COMMENTS
DEFAULT local(0) Local NO COMMENTS





modTs

Type: mo:TStamp
Primitive Type: scalar:Date

Units: null
Encrypted: false
Access: implicit
Category: TopLevelRegular
    Comments:
The time when this object was last modified.
Constants
never 0ull never NO COMMENTS
DEFAULT never(0ull) never NO COMMENTS





monPolDn

Type: reference:BinRef

Units: null
Encrypted: false
Access: implicit
Category: TopLevelRegular
    Comments:
The monitoring policy attached to this observable object.



name

Type: string:Basic

Units: null
Encrypted: false
Naming Property -- [NAMING RULES]
Access: naming
Category: TopLevelRegular
    Comments:
The name of the object.



operSt

Type: svcredir:OperSt
Primitive Type: scalar:Enum8

Units: null
Encrypted: false
Access: oper
Category: TopLevelRegular
    Comments:
The runtime state of the object or policy.
Constants
enabled 1 enabled Operational state is Enabled
disabled 2 disabled Operational state is Disabled
DEFAULT disabled(2) disabled Operational state is Disabled





operStQual

Type: svcredir:OperStQualHealthGrp
Primitive Type: scalar:Enum8

Units: null
Encrypted: false
Access: oper
Category: TopLevelRegular
    Comments:
The chassis operational status qualifier.
Constants
healthgrp-service-up 0 Health group service is up Health group service is up
config-err 1 Configuration Failed Health group configuration failed
healthgrp-service-down 2 Health grp service is down Health group service is failed
healthgrp-service-no-oper-state 3 Health grp initial configuration Health group service is failed
DEFAULT healthgrp-service-no-oper-state(3) Health grp initial configuration Health group service is failed





redirHealthGrpKey

Type: reference:BinRef

Units: null
Encrypted: false
Access: implicit
Category: TopLevelRegular
    Comments:
primary key used to identify the observable MO



rn

Type: reference:BinRN

Units: null
Encrypted: false
Access: implicit
Category: TopLevelRn
    Comments:
Identifies an object from its siblings within the context of its parent object. The distinguished name contains a sequence of relative names.



status

Type: mo:ModificationStatus
Primitive Type: scalar:Bitmask32

Units: null
Encrypted: false
Access: implicit
Category: TopLevelStatus
    Comments:
The upgrade status. This property is for internal use only.
Constants
created 2u created In a setter method: specifies that an object should be created. An error is returned if the object already exists.
In the return value of a setter method: indicates that an object has been created.
modified 4u modified In a setter method: specifies that an object should be modified
In the return value of a setter method: indicates that an object has been modified.
deleted 8u deleted In a setter method: specifies that an object should be deleted.
In the return value of a setter method: indicates that an object has been deleted.
DEFAULT 0 --- This type controls the life cycle of objects passed in the XML API.

When used in a setter method (such as configConfMo), the ModificationStatus specifies whether an object should be created, modified, deleted or removed.
In the return value of a setter method, the ModificationStatus indicates the actual operation that was performed. For example, the ModificationStatus is set to "created" if the object was created. The ModificationStatus is not set if the object was neither created, modified, deleted or removed.

When invoking a setter method, the ModificationStatus is optional:
If a setter method such as configConfMo is invoked and the ModificationStatus is not set, the system automatically determines if the object should be created or modified.






svcredirCfgFailedBmp

Type: scalar:Bitmask64

Units: null
Encrypted: false
Access: oper
Category: TopLevelRegular
    Comments:
NO COMMENTS
Constants
svcredir:HealthGrplcOwn_failed_flag -9223372036854775808ull --- NO COMMENTS
svcredir:HealthGrpredirHealthGrpKey_failed_flag 16ull --- NO COMMENTS
svcredir:HealthGrpmonPolDn_failed_flag 1ull --- NO COMMENTS
svcredir:HealthGrpmodTs_failed_flag 2305843009213693952ull --- NO COMMENTS
svcredir:HealthGrpname_failed_flag 2ull --- NO COMMENTS
DEFAULT 0 --- NO COMMENTS





svcredirCfgFailedTs

Type: scalar:Time

Units: null
Encrypted: false
Access: oper
Category: TopLevelRegular
    Comments:
NO COMMENTS



svcredirCfgState

Type: scalar:UByte

Units: null
Encrypted: false
Access: oper
Category: TopLevelRegular
    Comments:
NO COMMENTS