Class synthetic:AccessPolicyInfo (CONCRETE)

Class ID:7442
Encrypted: false - Exportable: true - Persistent: true - Configurable: true - Subject to Quota: Disabled - Abstraction Layer: Logical Model
Write Access: [admin]
Read Access: [admin]
Creatable/Deletable: yes (see Container Mos for details)
Semantic Scope: None
Semantic Scope Evaluation Rule: Parent
Monitoring Policy Source: Parent
Monitoring Flags : [ IsObservable: false, HasStats: false, HasFaults: false, HasHealth: false, HasEventRules: false ]

-This Mo will contain IPG,Switch Profile, IP, AAEP, PathEP,VLAN Pool,Domain Name for a given EPG

Naming Rules
RN FORMAT: accesspolicyinfo-dom-{domain}-vlan-{vLanPool}-attEnP-{attEntityP}-accBGrp-{accBndlGrp}-accPrtP-{accPortP}-ndP-{nodeP}-pthEp-{pathEp}

    [1] PREFIX=accesspolicyinfo-
    [2] PREFIX=dom- PROPERTY = domain


    [3] PREFIX=-vlan- PROPERTY = vLanPool


    [4] PREFIX=-attEnP- PROPERTY = attEntityP


    [5] PREFIX=-accBGrp- PROPERTY = accBndlGrp


    [6] PREFIX=-accPrtP- PROPERTY = accPortP


    [7] PREFIX=-ndP- PROPERTY = nodeP


    [8] PREFIX=-pthEp- PROPERTY = pathEp




DN FORMAT: 

[0] synthuni/accesspolicyinfo-dom-{domain}-vlan-{vLanPool}-attEnP-{attEntityP}-accBGrp-{accBndlGrp}-accPrtP-{accPortP}-ndP-{nodeP}-pthEp-{pathEp}

                


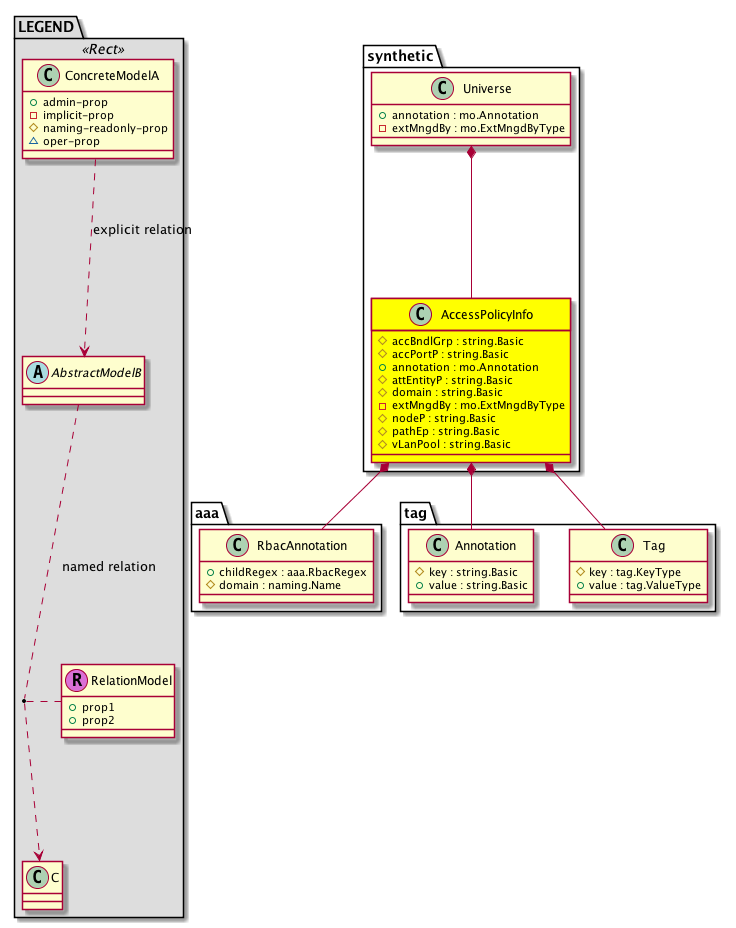
Diagram

Container Mos: synthetic:Universe (deletable:yes),
Contained Mos: aaa:RbacAnnotation, tag:Annotation, tag:Tag,


Containers Hierarchies
[V] top:Root  This class represents the root element in the object hierarchy. All managed objects in the system are descendants of the Root element.
 ├
[V] synthetic:Universe 
 
 ├
[V] synthetic:AccessPolicyInfo -This Mo will contain IPG,Switch Profile, IP, AAEP, PathEP,VLAN Pool,Domain Name for a given EPG


Contained Hierarchy
[V] synthetic:AccessPolicyInfo -This Mo will contain IPG,Switch Profile, IP, AAEP, PathEP,VLAN Pool,Domain Name for a given EPG
 ├
[V] aaa:RbacAnnotation  RbacAnnotation is used for capturing rbac properties of any apic object Objects can append rbacannotations as Object->RbacAnnotation which is then checked for domain eligibility
 ├
[V] tag:Annotation 
 ├
[V] tag:Tag 


Inheritance
[V] synthetic:AccessPolicyInfo -This Mo will contain IPG,Switch Profile, IP, AAEP, PathEP,VLAN Pool,Domain Name for a given EPG


Events
                synthetic:AccessPolicyInfo:creation__synthetic_AccessPolicyInfo
synthetic:AccessPolicyInfo:modification__synthetic_AccessPolicyInfo
synthetic:AccessPolicyInfo:deletion__synthetic_AccessPolicyInfo


Faults
                


Fsms
                


Properties Summary
Defined in: synthetic:AccessPolicyInfo
string:Basic accBndlGrp  (synthetic:AccessPolicyInfo:accBndlGrp)
           The name of the PC/VPC Interface Policy Group deployed on this protection group.
string:Basic accPortP  (synthetic:AccessPolicyInfo:accPortP)
           NO COMMENTS
mo:Annotation
          string:Basic
annotation  (synthetic:AccessPolicyInfo:annotation)
           NO COMMENTS
string:Basic attEntityP  (synthetic:AccessPolicyInfo:attEntityP)
           NO COMMENTS
string:Basic domain  (synthetic:AccessPolicyInfo:domain)
           The domain of the counts object.
mo:ExtMngdByType
          scalar:Bitmask32
extMngdBy  (synthetic:AccessPolicyInfo:extMngdBy)
           NO COMMENTS
string:Basic nodeP  (synthetic:AccessPolicyInfo:nodeP)
           NO COMMENTS
string:Basic pathEp  (synthetic:AccessPolicyInfo:pathEp)
           NO COMMENTS
string:Basic vLanPool  (synthetic:AccessPolicyInfo:vLanPool)
           NO COMMENTS
Defined in: mo:Ownable
scalar:Uint16 uid  (mo:Ownable:uid)
           A unique identifier for this object.
Defined in: mo:Resolvable
mo:Owner
          scalar:Enum8
lcOwn  (mo:Resolvable:lcOwn)
           A value that indicates how this object was created. For internal use only.
Defined in: mo:TopProps
mo:ModificationChildAction
          scalar:Bitmask32
childAction  (mo:TopProps:childAction)
           Delete or ignore. For internal use only.
reference:BinRef dn  (mo:TopProps:dn)
           A tag or metadata is a non-hierarchical keyword or term assigned to the fabric module.
reference:BinRN rn  (mo:TopProps:rn)
           Identifies an object from its siblings within the context of its parent object. The distinguished name contains a sequence of relative names.
mo:ModificationStatus
          scalar:Bitmask32
status  (mo:TopProps:status)
           The upgrade status. This property is for internal use only.
Defined in: mo:Modifiable
mo:TStamp
          scalar:Date
modTs  (mo:Modifiable:modTs)
           The time when this object was last modified.
Properties Detail

accBndlGrp

Type: string:Basic

Units: null
Encrypted: false
Naming Property -- [NAMING RULES]
Access: naming
Category: TopLevelRegular
Property Validators:
    Range:  min: "1"  max: "512"
    Comments:
The name of the PC/VPC Interface Policy Group deployed on this protection group.



accPortP

Type: string:Basic

Units: null
Encrypted: false
Naming Property -- [NAMING RULES]
Access: naming
Category: TopLevelRegular
Property Validators:
    Range:  min: "1"  max: "512"
    Comments:
NO COMMENTS



annotation

Type: mo:Annotation
Primitive Type: string:Basic

Units: null
Encrypted: false
Access: admin
Category: TopLevelRegular
Property Validators:
    Range:  min: "0"  max: "128"
        Allowed Chars:
            Regex: [a-zA-Z0-9_.:-]+
    Comments:
NO COMMENTS



attEntityP

Type: string:Basic

Units: null
Encrypted: false
Naming Property -- [NAMING RULES]
Access: naming
Category: TopLevelRegular
Property Validators:
    Range:  min: "1"  max: "512"
    Comments:
NO COMMENTS



childAction

Type: mo:ModificationChildAction
Primitive Type: scalar:Bitmask32

Units: null
Encrypted: false
Access: implicit
Category: TopLevelChildAction
    Comments:
Delete or ignore. For internal use only.
Constants
deleteAll 16384u deleteAll NO COMMENTS
ignore 4096u ignore NO COMMENTS
deleteNonPresent 8192u deleteNonPresent NO COMMENTS
DEFAULT 0 --- This type is used to





dn

Type: reference:BinRef

Units: null
Encrypted: false
Access: implicit
Category: TopLevelDn
    Comments:
A tag or metadata is a non-hierarchical keyword or term assigned to the fabric module.



domain

Type: string:Basic

Units: null
Encrypted: false
Naming Property -- [NAMING RULES]
Access: naming
Category: TopLevelRegular
Property Validators:
    Range:  min: "1"  max: "512"
    Comments:
The domain of the counts object.



extMngdBy

Type: mo:ExtMngdByType
Primitive Type: scalar:Bitmask32

Units: null
Encrypted: false
Access: implicit
Category: TopLevelRegular
    Comments:
NO COMMENTS
Constants
undefined 0u undefined NO COMMENTS
msc 1u msc NO COMMENTS
DEFAULT undefined(0u) undefined NO COMMENTS





lcOwn

Type: mo:Owner
Primitive Type: scalar:Enum8

Units: null
Encrypted: false
Access: implicit
Category: TopLevelRegular
    Comments:
A value that indicates how this object was created. For internal use only.
Constants
local 0 Local NO COMMENTS
policy 1 Policy NO COMMENTS
replica 2 Replica NO COMMENTS
resolveOnBehalf 3 ResolvedOnBehalf NO COMMENTS
implicit 4 Implicit NO COMMENTS
DEFAULT local(0) Local NO COMMENTS





modTs

Type: mo:TStamp
Primitive Type: scalar:Date

Units: null
Encrypted: false
Access: implicit
Category: TopLevelRegular
    Comments:
The time when this object was last modified.
Constants
never 0ull never NO COMMENTS
DEFAULT never(0ull) never NO COMMENTS





nodeP

Type: string:Basic

Units: null
Encrypted: false
Naming Property -- [NAMING RULES]
Access: naming
Category: TopLevelRegular
Property Validators:
    Range:  min: "1"  max: "512"
    Comments:
NO COMMENTS



pathEp

Type: string:Basic

Units: null
Encrypted: false
Naming Property -- [NAMING RULES]
Access: naming
Category: TopLevelRegular
Property Validators:
    Range:  min: "1"  max: "512"
    Comments:
NO COMMENTS



rn

Type: reference:BinRN

Units: null
Encrypted: false
Access: implicit
Category: TopLevelRn
    Comments:
Identifies an object from its siblings within the context of its parent object. The distinguished name contains a sequence of relative names.



status

Type: mo:ModificationStatus
Primitive Type: scalar:Bitmask32

Units: null
Encrypted: false
Access: implicit
Category: TopLevelStatus
    Comments:
The upgrade status. This property is for internal use only.
Constants
created 2u created In a setter method: specifies that an object should be created. An error is returned if the object already exists.
In the return value of a setter method: indicates that an object has been created.
modified 4u modified In a setter method: specifies that an object should be modified
In the return value of a setter method: indicates that an object has been modified.
deleted 8u deleted In a setter method: specifies that an object should be deleted.
In the return value of a setter method: indicates that an object has been deleted.
DEFAULT 0 --- This type controls the life cycle of objects passed in the XML API.

When used in a setter method (such as configConfMo), the ModificationStatus specifies whether an object should be created, modified, deleted or removed.
In the return value of a setter method, the ModificationStatus indicates the actual operation that was performed. For example, the ModificationStatus is set to "created" if the object was created. The ModificationStatus is not set if the object was neither created, modified, deleted or removed.

When invoking a setter method, the ModificationStatus is optional:
If a setter method such as configConfMo is invoked and the ModificationStatus is not set, the system automatically determines if the object should be created or modified.






uid

Type: scalar:Uint16

Units: null
Encrypted: false
Access: implicit
Category: TopLevelRegular
    Comments:
A unique identifier for this object.



vLanPool

Type: string:Basic

Units: null
Encrypted: false
Naming Property -- [NAMING RULES]
Access: naming
Category: TopLevelRegular
Property Validators:
    Range:  min: "1"  max: "512"
    Comments:
NO COMMENTS