Class sysdebug:Core (CONCRETE)

Class ID:317
Class Label: Core Dump File
Encrypted: false - Exportable: false - Persistent: true - Configurable: false - Subject to Quota: Disabled - Abstraction Layer: Concrete Model
Write Access: [NON CONFIGURABLE]
Read Access: [admin, fabric-protocol-ops]
Creatable/Deletable: yes (see Container Mos for details)
Semantic Scope: Fabric
Semantic Scope Evaluation Rule: Parent
Monitoring Policy Source: Parent
Monitoring Flags : [ IsObservable: true, HasStats: false, HasFaults: true, HasHealth: true, HasEventRules: false ]



Naming Rules
RN FORMAT: file-{name}-{switchId}

    [1] PREFIX=file- PROPERTY = name


    [2] PREFIX=- PROPERTY = switchId




DN FORMAT: 

[0] topology/pod-{id}/node-{id}/sys/corefiles/file-{name}-{switchId}

[1] sys/corefiles/file-{name}-{switchId}

                


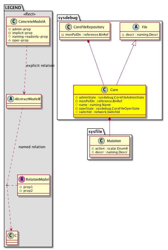
Diagram

Super Mo: sysdebug:File,
Container Mos: sysdebug:CoreFileRepository (deletable:yes),
Contained Mos: sysfile:Mutation,


Containers Hierarchies
[V] top:Root  This class represents the root element in the object hierarchy. All managed objects in the system are descendants of the Root element.
 ├
[V] fabric:Topology The root for IFC topology.
 
 ├
[V] fabric:Pod A pod.
 
 
 ├
[V] fabric:Node The root node for the APIC.
 
 
 
 ├
[V] top:System The APIC uses a policy model to combine data into a health score. Health scores can be aggregated for a variety of areas such as for the infrastructure, applications, or services. The category health score is calculated using a Lp -Norm formula. The health score penalty equals 100 minus the health score. The health score penalty represents the overall health score penalties of a set of MOs that belong to a given category and are children or direc...
 
 
 
 
 ├
[V] sysdebug:CoreFileRepository 
 
 
 
 
 
 ├
[V] sysdebug:Core 
[V] top:Root  This class represents the root element in the object hierarchy. All managed objects in the system are descendants of the Root element.
 ├
[V] top:System The APIC uses a policy model to combine data into a health score. Health scores can be aggregated for a variety of areas such as for the infrastructure, applications, or services. The category health score is calculated using a Lp -Norm formula. The health score penalty equals 100 minus the health score. The health score penalty represents the overall health score penalties of a set of MOs that belong to a given category and are children or direc...
 
 ├
[V] sysdebug:CoreFileRepository 
 
 
 ├
[V] sysdebug:Core 


Contained Hierarchy
[V] sysdebug:Core 
 ├
[V] fault:Counts An immutable object that provides the number of critical, major, minor, and warning faults raised on its parent object and its subtree.
 ├
[V] fault:Inst Contains detailed information of a fault. This object is attached as a child of the object on which the fault condition occurred. One instance object is created for each fault condition of the parent object. A fault instance object is identified by a fault code.
 
 ├
[V] aaa:RbacAnnotation  RbacAnnotation is used for capturing rbac properties of any apic object Objects can append rbacannotations as Object->RbacAnnotation which is then checked for domain eligibility
 
 ├
[V] tag:Annotation 
 
 ├
[V] tag:Tag 
 ├
[V] health:Inst A base class for a health score instance.(Switch only)
 ├
[V] sysfile:Mutation 


Inheritance
[V] naming:NamedObject An abstract base class for an object that contains a name.
 ├
[V] sysfile:Instance 
 
 ├
[V] sysdebug:File 
 
 
 ├
[V] sysdebug:Core 


Events
                


Faults
                


Fsms
                sysdebug:Core:Download


Properties Summary
Defined in: sysdebug:Core
sysdebug:CoreFileAdminState
          scalar:Enum8
adminState  (sysdebug:Core:adminState)
           The destination policy administrative state. If enabled, the system uses the destination policy when an error matching the associated cause is encountered. Otherwise, the system ignores the policy even if a matching error occurs. By default, all policies are enabled.
reference:BinRef monPolDn  (sysdebug:Core:monPolDn)
           The monitoring policy attached to this observable object.
naming:Name
          string:Basic
name  (sysdebug:Core:name)
           Overrides:sysfile:Instance:name | naming:NamedObject:name
           The name of the object.
sysdebug:CoreFileOperState
          scalar:Enum8
operState  (sysdebug:Core:operState)
           The operational state of a process.
network:SwitchId
          scalar:Enum8
switchId  (sysdebug:Core:switchId)
           Overrides:sysfile:Instance:switchId
          
Defined in: sysdebug:File
naming:Descr
          string:Basic
descr  (sysdebug:File:descr)
           Overrides:sysfile:Instance:descr
           The description of this configuration item.
Defined in: sysfile:Instance
scalar:Uint32 size  (sysfile:Instance:size)
           The size of the firmware image.
scalar:Date ts  (sysfile:Instance:ts)
           The day and time of the task or update.
reference:URI
          string:Basic
uri  (sysfile:Instance:uri)
           The generated path for the data export destination.
Defined in: naming:NamedObject
naming:NameAlias
          string:Basic
nameAlias  (naming:NamedObject:nameAlias)
           NO COMMENTS
Defined in: mo:Resolvable
mo:Owner
          scalar:Enum8
lcOwn  (mo:Resolvable:lcOwn)
           A value that indicates how this object was created. For internal use only.
Defined in: mo:TopProps
mo:ModificationChildAction
          scalar:Bitmask32
childAction  (mo:TopProps:childAction)
           Delete or ignore. For internal use only.
reference:BinRef dn  (mo:TopProps:dn)
           A tag or metadata is a non-hierarchical keyword or term assigned to the fabric module.
reference:BinRN rn  (mo:TopProps:rn)
           Identifies an object from its siblings within the context of its parent object. The distinguished name contains a sequence of relative names.
mo:ModificationStatus
          scalar:Bitmask32
status  (mo:TopProps:status)
           The upgrade status. This property is for internal use only.
Defined in: mo:Modifiable
mo:TStamp
          scalar:Date
modTs  (mo:Modifiable:modTs)
           The time when this object was last modified.
Properties Detail

adminState

Type: sysdebug:CoreFileAdminState
Primitive Type: scalar:Enum8

Units: null
Encrypted: false
Access: admin
Category: TopLevelRegular
    Comments:
The destination policy administrative state. If enabled, the system uses the destination policy when an error matching the associated cause is encountered. Otherwise, the system ignores the policy even if a matching error occurs. By default, all policies are enabled.
Constants
init 0 init NO COMMENTS
prepare-download 1 prepare-download NO COMMENTS
downloaded 2 downloaded NO COMMENTS
DEFAULT init(0) init NO COMMENTS





childAction

Type: mo:ModificationChildAction
Primitive Type: scalar:Bitmask32

Units: null
Encrypted: false
Access: implicit
Category: TopLevelChildAction
    Comments:
Delete or ignore. For internal use only.
Constants
deleteAll 16384u deleteAll NO COMMENTS
ignore 4096u ignore NO COMMENTS
deleteNonPresent 8192u deleteNonPresent NO COMMENTS
DEFAULT 0 --- This type is used to





descr

Type: naming:Descr
Primitive Type: string:Basic

Overrides:sysfile:Instance:descr
Paths: naming:Described:descr Units: null Encrypted: false Access: admin Category: TopLevelRegular
    Comments:
The description of this configuration item.



dn

Type: reference:BinRef

Units: null
Encrypted: false
Access: implicit
Category: TopLevelDn
    Comments:
A tag or metadata is a non-hierarchical keyword or term assigned to the fabric module.



lcOwn

Type: mo:Owner
Primitive Type: scalar:Enum8

Units: null
Encrypted: false
Access: implicit
Category: TopLevelRegular
    Comments:
A value that indicates how this object was created. For internal use only.
Constants
local 0 Local NO COMMENTS
policy 1 Policy NO COMMENTS
replica 2 Replica NO COMMENTS
resolveOnBehalf 3 ResolvedOnBehalf NO COMMENTS
implicit 4 Implicit NO COMMENTS
DEFAULT local(0) Local NO COMMENTS





modTs

Type: mo:TStamp
Primitive Type: scalar:Date

Units: null
Encrypted: false
Access: implicit
Category: TopLevelRegular
    Comments:
The time when this object was last modified.
Constants
never 0ull never NO COMMENTS
DEFAULT never(0ull) never NO COMMENTS





monPolDn

Type: reference:BinRef

Units: null
Encrypted: false
Access: implicit
Category: TopLevelRegular
    Comments:
The monitoring policy attached to this observable object.



name

Type: naming:Name
Primitive Type: string:Basic

Overrides:sysfile:Instance:name  |  naming:NamedObject:name
Units: null Encrypted: false Naming Property -- [NAMING RULES] Access: naming Category: TopLevelRegular
    Comments:
The name of the object.



nameAlias

Type: naming:NameAlias
Primitive Type: string:Basic

Units: null
Encrypted: false
Access: admin
Category: TopLevelRegular
    Comments:
NO COMMENTS



operState

Type: sysdebug:CoreFileOperState
Primitive Type: scalar:Enum8

Units: null
Encrypted: false
Access: implicit
Category: TopLevelRegular
    Comments:
The operational state of a process.
Constants
unavailable 0 unavailable NO COMMENTS
available 1 available NO COMMENTS
available-on-subordinate 2 available-on-subordinate NO COMMENTS
in-progress 3 in-progress NO COMMENTS
failed 4 failed NO COMMENTS
DEFAULT unavailable(0) unavailable NO COMMENTS





rn

Type: reference:BinRN

Units: null
Encrypted: false
Access: implicit
Category: TopLevelRn
    Comments:
Identifies an object from its siblings within the context of its parent object. The distinguished name contains a sequence of relative names.



size

Type: scalar:Uint32

Units: null
Encrypted: false
Access: implicit
Category: TopLevelRegular
    Comments:
The size of the firmware image.



status

Type: mo:ModificationStatus
Primitive Type: scalar:Bitmask32

Units: null
Encrypted: false
Access: implicit
Category: TopLevelStatus
    Comments:
The upgrade status. This property is for internal use only.
Constants
created 2u created In a setter method: specifies that an object should be created. An error is returned if the object already exists.
In the return value of a setter method: indicates that an object has been created.
modified 4u modified In a setter method: specifies that an object should be modified
In the return value of a setter method: indicates that an object has been modified.
deleted 8u deleted In a setter method: specifies that an object should be deleted.
In the return value of a setter method: indicates that an object has been deleted.
DEFAULT 0 --- This type controls the life cycle of objects passed in the XML API.

When used in a setter method (such as configConfMo), the ModificationStatus specifies whether an object should be created, modified, deleted or removed.
In the return value of a setter method, the ModificationStatus indicates the actual operation that was performed. For example, the ModificationStatus is set to "created" if the object was created. The ModificationStatus is not set if the object was neither created, modified, deleted or removed.

When invoking a setter method, the ModificationStatus is optional:
If a setter method such as configConfMo is invoked and the ModificationStatus is not set, the system automatically determines if the object should be created or modified.






switchId

Type: network:SwitchId
Primitive Type: scalar:Enum8

Overrides:sysfile:Instance:switchId
Units: null Encrypted: false Naming Property -- [NAMING RULES] Access: naming Category: TopLevelRegular
    Comments:
Constants
NONE 0 NONE NO COMMENTS
A 1 A NO COMMENTS
B 2 B NO COMMENTS
DEFAULT A(1) A NO COMMENTS





ts

Type: scalar:Date

Units: null
Encrypted: false
Access: implicit
Category: TopLevelRegular
    Comments:
The day and time of the task or update.



uri

Type: reference:URI
Primitive Type: string:Basic

Units: null
Encrypted: false
Access: implicit
Category: TopLevelRegular
    Comments:
The generated path for the data export destination.