Class sysdebug:LogControlDestinationFile (CONCRETE)

Class ID:324
Encrypted: false - Exportable: false - Persistent: false - Configurable: false - Subject to Quota: Disabled - Abstraction Layer: Concrete Model
Write Access: [NON CONFIGURABLE]
Read Access: [admin]
Creatable/Deletable: yes (see Container Mos for details)
Semantic Scope: Fabric
Semantic Scope Evaluation Rule: Parent
Monitoring Policy Source: Parent
Monitoring Flags : [ IsObservable: false, HasStats: false, HasFaults: false, HasHealth: false, HasEventRules: false ]



Naming Rules
RN FORMAT: file

    [1] PREFIX=file


DN FORMAT: 

[0] topology/pod-{id}/node-{id}/sys/sysdebug/logcontrol/domain-{name}/file

[1] sys/sysdebug/logcontrol/domain-{name}/file

                


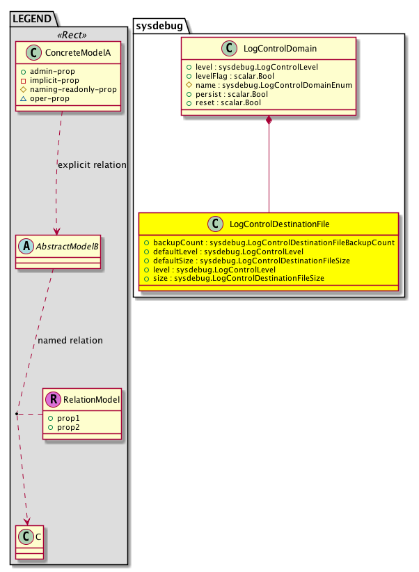
Diagram

Container Mos: sysdebug:LogControlDomain (deletable:yes),


Containers Hierarchies
[V] top:Root  This class represents the root element in the object hierarchy. All managed objects in the system are descendants of the Root element.
 ├
[V] fabric:Topology The root for IFC topology.
 
 ├
[V] fabric:Pod A pod.
 
 
 ├
[V] fabric:Node The root node for the APIC.
 
 
 
 ├
[V] top:System The APIC uses a policy model to combine data into a health score. Health scores can be aggregated for a variety of areas such as for the infrastructure, applications, or services. The category health score is calculated using a Lp -Norm formula. The health score penalty equals 100 minus the health score. The health score penalty represents the overall health score penalties of a set of MOs that belong to a given category and are children or direc...
 
 
 
 
 ├
[V] sysdebug:Ep 
 
 
 
 
 
 ├
[V] sysdebug:LogControlEp 
 
 
 
 
 
 
 ├
[V] sysdebug:LogControlDomain 
 
 
 
 
 
 
 
 ├
[V] sysdebug:LogControlDestinationFile 
[V] top:Root  This class represents the root element in the object hierarchy. All managed objects in the system are descendants of the Root element.
 ├
[V] top:System The APIC uses a policy model to combine data into a health score. Health scores can be aggregated for a variety of areas such as for the infrastructure, applications, or services. The category health score is calculated using a Lp -Norm formula. The health score penalty equals 100 minus the health score. The health score penalty represents the overall health score penalties of a set of MOs that belong to a given category and are children or direc...
 
 ├
[V] sysdebug:Ep 
 
 
 ├
[V] sysdebug:LogControlEp 
 
 
 
 ├
[V] sysdebug:LogControlDomain 
 
 
 
 
 ├
[V] sysdebug:LogControlDestinationFile 


Contained Hierarchy
[V] sysdebug:LogControlDestinationFile 


Inheritance
[V] sysdebug:LogControlDestinationFile 


Events
                


Faults
                


Fsms
                


Properties Summary
Defined in: sysdebug:LogControlDestinationFile
sysdebug:LogControlDestinationFileBackupCount
          scalar:Uint16
backupCount  (sysdebug:LogControlDestinationFile:backupCount)
          
sysdebug:LogControlLevel
          scalar:Enum8
defaultLevel  (sysdebug:LogControlDestinationFile:defaultLevel)
          
sysdebug:LogControlDestinationFileSize
          scalar:Uint32
defaultSize  (sysdebug:LogControlDestinationFile:defaultSize)
          
sysdebug:LogControlLevel
          scalar:Enum8
level  (sysdebug:LogControlDestinationFile:level)
           The applied priority level of a route control profile. This is an internal property.
sysdebug:LogControlDestinationFileSize
          scalar:Uint32
size  (sysdebug:LogControlDestinationFile:size)
           The size of the firmware image.
Defined in: mo:Resolvable
mo:Owner
          scalar:Enum8
lcOwn  (mo:Resolvable:lcOwn)
           A value that indicates how this object was created. For internal use only.
Defined in: mo:TopProps
mo:ModificationChildAction
          scalar:Bitmask32
childAction  (mo:TopProps:childAction)
           Delete or ignore. For internal use only.
reference:BinRef dn  (mo:TopProps:dn)
           A tag or metadata is a non-hierarchical keyword or term assigned to the fabric module.
reference:BinRN rn  (mo:TopProps:rn)
           Identifies an object from its siblings within the context of its parent object. The distinguished name contains a sequence of relative names.
mo:ModificationStatus
          scalar:Bitmask32
status  (mo:TopProps:status)
           The upgrade status. This property is for internal use only.
Defined in: mo:Modifiable
mo:TStamp
          scalar:Date
modTs  (mo:Modifiable:modTs)
           The time when this object was last modified.
Properties Detail

backupCount

Type: sysdebug:LogControlDestinationFileBackupCount
Primitive Type: scalar:Uint16

Units: null
Encrypted: false
Access: admin
Category: TopLevelRegular
    Comments:
Constants
defaultValue 2 --- NO COMMENTS





childAction

Type: mo:ModificationChildAction
Primitive Type: scalar:Bitmask32

Units: null
Encrypted: false
Access: implicit
Category: TopLevelChildAction
    Comments:
Delete or ignore. For internal use only.
Constants
deleteAll 16384u deleteAll NO COMMENTS
ignore 4096u ignore NO COMMENTS
deleteNonPresent 8192u deleteNonPresent NO COMMENTS
DEFAULT 0 --- This type is used to





defaultLevel

Type: sysdebug:LogControlLevel
Primitive Type: scalar:Enum8

Units: null
Encrypted: false
Access: admin
Category: TopLevelRegular
    Comments:
Constants
debug0 0 debug0 NO COMMENTS
debug1 1 debug1 NO COMMENTS
debug2 2 debug2 NO COMMENTS
debug3 3 debug3 NO COMMENTS
debug4 4 debug4 NO COMMENTS
info 5 info NO COMMENTS
warn 6 warn NO COMMENTS
minor 7 minor NO COMMENTS
major 8 major NO COMMENTS
crit 9 crit NO COMMENTS
DEFAULT info(5) info NO COMMENTS





defaultSize

Type: sysdebug:LogControlDestinationFileSize
Primitive Type: scalar:Uint32

Units: null
Encrypted: false
Access: admin
Category: TopLevelRegular
    Comments:
Constants
defaultValue 5242880u --- NO COMMENTS





dn

Type: reference:BinRef

Units: null
Encrypted: false
Access: implicit
Category: TopLevelDn
    Comments:
A tag or metadata is a non-hierarchical keyword or term assigned to the fabric module.



lcOwn

Type: mo:Owner
Primitive Type: scalar:Enum8

Units: null
Encrypted: false
Access: implicit
Category: TopLevelRegular
    Comments:
A value that indicates how this object was created. For internal use only.
Constants
local 0 Local NO COMMENTS
policy 1 Policy NO COMMENTS
replica 2 Replica NO COMMENTS
resolveOnBehalf 3 ResolvedOnBehalf NO COMMENTS
implicit 4 Implicit NO COMMENTS
DEFAULT local(0) Local NO COMMENTS





level

Type: sysdebug:LogControlLevel
Primitive Type: scalar:Enum8

Units: null
Encrypted: false
Access: admin
Category: TopLevelRegular
    Comments:
The applied priority level of a route control profile. This is an internal property.
Constants
debug0 0 debug0 NO COMMENTS
debug1 1 debug1 NO COMMENTS
debug2 2 debug2 NO COMMENTS
debug3 3 debug3 NO COMMENTS
debug4 4 debug4 NO COMMENTS
info 5 info NO COMMENTS
warn 6 warn NO COMMENTS
minor 7 minor NO COMMENTS
major 8 major NO COMMENTS
crit 9 crit NO COMMENTS
DEFAULT info(5) info NO COMMENTS





modTs

Type: mo:TStamp
Primitive Type: scalar:Date

Units: null
Encrypted: false
Access: implicit
Category: TopLevelRegular
    Comments:
The time when this object was last modified.
Constants
never 0ull never NO COMMENTS
DEFAULT never(0ull) never NO COMMENTS





rn

Type: reference:BinRN

Units: null
Encrypted: false
Access: implicit
Category: TopLevelRn
    Comments:
Identifies an object from its siblings within the context of its parent object. The distinguished name contains a sequence of relative names.



size

Type: sysdebug:LogControlDestinationFileSize
Primitive Type: scalar:Uint32

Units: null
Encrypted: false
Access: admin
Category: TopLevelRegular
    Comments:
The size of the firmware image.
Constants
defaultValue 5242880u --- NO COMMENTS





status

Type: mo:ModificationStatus
Primitive Type: scalar:Bitmask32

Units: null
Encrypted: false
Access: implicit
Category: TopLevelStatus
    Comments:
The upgrade status. This property is for internal use only.
Constants
created 2u created In a setter method: specifies that an object should be created. An error is returned if the object already exists.
In the return value of a setter method: indicates that an object has been created.
modified 4u modified In a setter method: specifies that an object should be modified
In the return value of a setter method: indicates that an object has been modified.
deleted 8u deleted In a setter method: specifies that an object should be deleted.
In the return value of a setter method: indicates that an object has been deleted.
DEFAULT 0 --- This type controls the life cycle of objects passed in the XML API.

When used in a setter method (such as configConfMo), the ModificationStatus specifies whether an object should be created, modified, deleted or removed.
In the return value of a setter method, the ModificationStatus indicates the actual operation that was performed. For example, the ModificationStatus is set to "created" if the object was created. The ModificationStatus is not set if the object was neither created, modified, deleted or removed.

When invoking a setter method, the ModificationStatus is optional:
If a setter method such as configConfMo is invoked and the ModificationStatus is not set, the system automatically determines if the object should be created or modified.