Class traceroute:Path (CONCRETE)

Class ID:2514
Class Label: Path
Encrypted: false - Exportable: false - Persistent: true - Configurable: false - Subject to Quota: Disabled - Abstraction Layer: Concrete Model
Write Access: [NON CONFIGURABLE]
Read Access: [admin, fabric-protocol-util, tenant-ext-connectivity-util, tenant-protocol-util]
Creatable/Deletable: yes (see Container Mos for details)
Semantic Scope: Fabric
Semantic Scope Evaluation Rule: Parent
Monitoring Policy Source: Parent
Monitoring Flags : [ IsObservable: false, HasStats: false, HasFaults: false, HasHealth: false, HasEventRules: false ]

A path. Each path represents a sequence of nodes towards the destination.

Naming Rules
RN FORMAT: path-{id}

    [1] PREFIX=path- PROPERTY = id




DN FORMAT: 

[0] topology/pod-{id}/node-{id}/sys/action/lsubj-{[oDn]}/trrslttn-{[tenant]}-{[name]}-ip-{[srcIp]}-to-{[dstIp]}-ts-{startTs}/pgrp-{id}/path-{id}

[1] sys/action/lsubj-{[oDn]}/trrslttn-{[tenant]}-{[name]}-ip-{[srcIp]}-to-{[dstIp]}-ts-{startTs}/pgrp-{id}/path-{id}

[2] topology/pod-{id}/node-{id}/sys/action/lsubj-{[oDn]}/trrsltfab-{[name]}-{srcNodeId}-to-{dstNodeId}-ts-{startTs}/pgrp-{id}/path-{id}

[3] sys/action/lsubj-{[oDn]}/trrsltfab-{[name]}-{srcNodeId}-to-{dstNodeId}-ts-{startTs}/pgrp-{id}/path-{id}

                


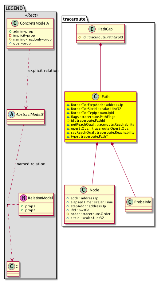
Diagram

Container Mos: traceroute:PathGrp (deletable:yes),
Contained Mos: traceroute:Node, traceroute:ProbeInfo,


Containers Hierarchies
[V] top:Root  This class represents the root element in the object hierarchy. All managed objects in the system are descendants of the Root element.
 ├
[V] fabric:Topology The root for IFC topology.
 
 ├
[V] fabric:Pod A pod.
 
 
 ├
[V] fabric:Node The root node for the APIC.
 
 
 
 ├
[V] top:System The APIC uses a policy model to combine data into a health score. Health scores can be aggregated for a variety of areas such as for the infrastructure, applications, or services. The category health score is calculated using a Lp -Norm formula. The health score penalty equals 100 minus the health score. The health score penalty represents the overall health score penalties of a set of MOs that belong to a given category and are children or direc...
 
 
 
 
 ├
[V] action:LCont The local container.
 
 
 
 
 
 ├
[V] action:LSubj The local subject.
 
 
 
 
 
 
 ├
[V] traceroute:RsltTn The result for an endpoint to endpoint (tenant) traceroute.
 
 
 
 
 
 
 
 ├
[V] traceroute:PathGrp A path group. Each path group captures all paths taken by the traceroute to the final destination.
 
 
 
 
 
 
 
 
 ├
[V] traceroute:Path A path. Each path represents a sequence of nodes towards the destination.
[V] top:Root  This class represents the root element in the object hierarchy. All managed objects in the system are descendants of the Root element.
 ├
[V] top:System The APIC uses a policy model to combine data into a health score. Health scores can be aggregated for a variety of areas such as for the infrastructure, applications, or services. The category health score is calculated using a Lp -Norm formula. The health score penalty equals 100 minus the health score. The health score penalty represents the overall health score penalties of a set of MOs that belong to a given category and are children or direc...
 
 ├
[V] action:LCont The local container.
 
 
 ├
[V] action:LSubj The local subject.
 
 
 
 ├
[V] traceroute:RsltTn The result for an endpoint to endpoint (tenant) traceroute.
 
 
 
 
 ├
[V] traceroute:PathGrp A path group. Each path group captures all paths taken by the traceroute to the final destination.
 
 
 
 
 
 ├
[V] traceroute:Path A path. Each path represents a sequence of nodes towards the destination.
[V] top:Root  This class represents the root element in the object hierarchy. All managed objects in the system are descendants of the Root element.
 ├
[V] fabric:Topology The root for IFC topology.
 
 ├
[V] fabric:Pod A pod.
 
 
 ├
[V] fabric:Node The root node for the APIC.
 
 
 
 ├
[V] top:System The APIC uses a policy model to combine data into a health score. Health scores can be aggregated for a variety of areas such as for the infrastructure, applications, or services. The category health score is calculated using a Lp -Norm formula. The health score penalty equals 100 minus the health score. The health score penalty represents the overall health score penalties of a set of MOs that belong to a given category and are children or direc...
 
 
 
 
 ├
[V] action:LCont The local container.
 
 
 
 
 
 ├
[V] action:LSubj The local subject.
 
 
 
 
 
 
 ├
[V] traceroute:RsltFab The result for fabric traceroute.
 
 
 
 
 
 
 
 ├
[V] traceroute:PathGrp A path group. Each path group captures all paths taken by the traceroute to the final destination.
 
 
 
 
 
 
 
 
 ├
[V] traceroute:Path A path. Each path represents a sequence of nodes towards the destination.
[V] top:Root  This class represents the root element in the object hierarchy. All managed objects in the system are descendants of the Root element.
 ├
[V] top:System The APIC uses a policy model to combine data into a health score. Health scores can be aggregated for a variety of areas such as for the infrastructure, applications, or services. The category health score is calculated using a Lp -Norm formula. The health score penalty equals 100 minus the health score. The health score penalty represents the overall health score penalties of a set of MOs that belong to a given category and are children or direc...
 
 ├
[V] action:LCont The local container.
 
 
 ├
[V] action:LSubj The local subject.
 
 
 
 ├
[V] traceroute:RsltFab The result for fabric traceroute.
 
 
 
 
 ├
[V] traceroute:PathGrp A path group. Each path group captures all paths taken by the traceroute to the final destination.
 
 
 
 
 
 ├
[V] traceroute:Path A path. Each path represents a sequence of nodes towards the destination.


Contained Hierarchy
[V] traceroute:Path A path. Each path represents a sequence of nodes towards the destination.
 ├
[V] traceroute:Node A node in the traceroute path. Each node is identified by the IP address and the order represents its placement in the path.
 ├
[V] traceroute:ProbeInfo  ProbeInfo for each Path
 
 ├
[V] traceroute:Probe  Probe for each Path


Inheritance
[V] traceroute:Path A path. Each path represents a sequence of nodes towards the destination.


Events
                


Faults
                


Fsms
                


Properties Summary
Defined in: traceroute:Path
address:Ip BorderTorEtepAddr  (traceroute:Path:BorderTorEtepAddr)
           Etep address for the Border Tor
scalar:Uint32 BorderTorSiteId  (traceroute:Path:BorderTorSiteId)
           Site Id for the Border Tor
oam:IpId
          address:Ip
BorderTorTepIp  (traceroute:Path:BorderTorTepIp)
          
traceroute:PathFlags
          scalar:Bitmask8
flags  (traceroute:Path:flags)
           The traceroute path flags.
traceroute:PathId
          scalar:UByte
id  (traceroute:Path:id)
           An identifier .
traceroute:Reachability
          scalar:Enum8
netReachQual  (traceroute:Path:netReachQual)
           Network Reachablity qualifier
traceroute:OperStQual
          scalar:Enum16
operStQual  (traceroute:Path:operStQual)
           The chassis operational status qualifier.
traceroute:Reachability
          scalar:Enum8
svcReachQual  (traceroute:Path:svcReachQual)
           Service Reachablity qualifier
traceroute:PathT
          scalar:Enum8
type  (traceroute:Path:type)
           The specific type of the object or component.
Defined in: mo:TopProps
mo:ModificationChildAction
          scalar:Bitmask32
childAction  (mo:TopProps:childAction)
           Delete or ignore. For internal use only.
reference:BinRef dn  (mo:TopProps:dn)
           A tag or metadata is a non-hierarchical keyword or term assigned to the fabric module.
reference:BinRN rn  (mo:TopProps:rn)
           Identifies an object from its siblings within the context of its parent object. The distinguished name contains a sequence of relative names.
mo:ModificationStatus
          scalar:Bitmask32
status  (mo:TopProps:status)
           The upgrade status. This property is for internal use only.
Defined in: mo:Modifiable
mo:TStamp
          scalar:Date
modTs  (mo:Modifiable:modTs)
           The time when this object was last modified.
Properties Detail

BorderTorEtepAddr

Type: address:Ip

Units: null
Encrypted: false
Access: oper
Category: TopLevelRegular
    Comments:
Etep address for the Border Tor



BorderTorSiteId

Type: scalar:Uint32

Units: null
Encrypted: false
Access: oper
Category: TopLevelRegular
    Comments:
Site Id for the Border Tor



BorderTorTepIp

Type: oam:IpId
Primitive Type: address:Ip

Units: null
Encrypted: false
Access: oper
Category: TopLevelRegular
    Comments:



childAction

Type: mo:ModificationChildAction
Primitive Type: scalar:Bitmask32

Units: null
Encrypted: false
Access: implicit
Category: TopLevelChildAction
    Comments:
Delete or ignore. For internal use only.
Constants
deleteAll 16384u deleteAll NO COMMENTS
ignore 4096u ignore NO COMMENTS
deleteNonPresent 8192u deleteNonPresent NO COMMENTS
DEFAULT 0 --- This type is used to





dn

Type: reference:BinRef

Units: null
Encrypted: false
Access: implicit
Category: TopLevelDn
    Comments:
A tag or metadata is a non-hierarchical keyword or term assigned to the fabric module.



flags

Type: traceroute:PathFlags
Primitive Type: scalar:Bitmask8

Units: null
Encrypted: false
Access: oper
Category: TopLevelRegular
    Comments:
The traceroute path flags.
Constants
complete 1 Complete Complete
DEFAULT 0 --- Path flags





id

Type: traceroute:PathId
Primitive Type: scalar:UByte

Units: null
Encrypted: false
Naming Property -- [NAMING RULES]
Access: naming
Category: TopLevelRegular
    Comments:
An identifier .



modTs

Type: mo:TStamp
Primitive Type: scalar:Date

Units: null
Encrypted: false
Access: implicit
Category: TopLevelRegular
    Comments:
The time when this object was last modified.
Constants
never 0ull never NO COMMENTS
DEFAULT never(0ull) never NO COMMENTS





netReachQual

Type: traceroute:Reachability
Primitive Type: scalar:Enum8

Units: null
Encrypted: false
Access: oper
Category: TopLevelRegular
    Comments:
Network Reachablity qualifier
Constants
net-reach 1 Network/Host Reachable Reachability states
net-unreach 2 Network/Host UnReachable NO COMMENTS
svc-reach 3 Service Reachable NO COMMENTS
svc-unreach 4 Service UnReachable NO COMMENTS
not-applicable 5 Not Applicable NO COMMENTS
DEFAULT not-applicable(5) Not Applicable NO COMMENTS





operStQual

Type: traceroute:OperStQual
Primitive Type: scalar:Enum16

Units: null
Encrypted: false
Access: oper
Category: TopLevelRegular
    Comments:
The chassis operational status qualifier.
Constants
icmp-echo-reply 0x0000 Icmp Echo Reply Icmp reply Type-0x00, Code-0x00
tcp-Fin 0x01 Tcp FIN 0x01 Tcp Fin
icmp-port-unreach 0x0303 Icmp Port Unreachable Icmp Port Unreach Type-0x03, Code-0x03
tcp-rst 0x04 Tcp RST 0x04 Tcp Rst
tcp-ack 0x10 Tcp ACK 0x10 Tcp Ack/Syn-ack received
tcp-syn-ack 0x12 Tcp SYN-ACK 0x12 Tcp Syn-ack
tcp-ack-plus-push 0x18 Tcp ACK+Data 0x18 Tcp Syn-ack-plus-data
not-applicable 0xbeaf Not Applicable Not Applicable
max-hops-timeout 0xdeaf Max hops timeout Max hops timeout
unknown 0xffff Unknown Default Unknown
DEFAULT unknown(0xffff) Unknown Default Unknown





rn

Type: reference:BinRN

Units: null
Encrypted: false
Access: implicit
Category: TopLevelRn
    Comments:
Identifies an object from its siblings within the context of its parent object. The distinguished name contains a sequence of relative names.



status

Type: mo:ModificationStatus
Primitive Type: scalar:Bitmask32

Units: null
Encrypted: false
Access: implicit
Category: TopLevelStatus
    Comments:
The upgrade status. This property is for internal use only.
Constants
created 2u created In a setter method: specifies that an object should be created. An error is returned if the object already exists.
In the return value of a setter method: indicates that an object has been created.
modified 4u modified In a setter method: specifies that an object should be modified
In the return value of a setter method: indicates that an object has been modified.
deleted 8u deleted In a setter method: specifies that an object should be deleted.
In the return value of a setter method: indicates that an object has been deleted.
DEFAULT 0 --- This type controls the life cycle of objects passed in the XML API.

When used in a setter method (such as configConfMo), the ModificationStatus specifies whether an object should be created, modified, deleted or removed.
In the return value of a setter method, the ModificationStatus indicates the actual operation that was performed. For example, the ModificationStatus is set to "created" if the object was created. The ModificationStatus is not set if the object was neither created, modified, deleted or removed.

When invoking a setter method, the ModificationStatus is optional:
If a setter method such as configConfMo is invoked and the ModificationStatus is not set, the system automatically determines if the object should be created or modified.






svcReachQual

Type: traceroute:Reachability
Primitive Type: scalar:Enum8

Units: null
Encrypted: false
Access: oper
Category: TopLevelRegular
    Comments:
Service Reachablity qualifier
Constants
net-reach 1 Network/Host Reachable Reachability states
net-unreach 2 Network/Host UnReachable NO COMMENTS
svc-reach 3 Service Reachable NO COMMENTS
svc-unreach 4 Service UnReachable NO COMMENTS
not-applicable 5 Not Applicable NO COMMENTS
DEFAULT not-applicable(5) Not Applicable NO COMMENTS





type

Type: traceroute:PathT
Primitive Type: scalar:Enum8

Units: null
Encrypted: false
Access: oper
Category: TopLevelRegular
    Comments:
The specific type of the object or component.
Constants
external 1 External External
internal 2 Internal Internal
DEFAULT internal(2) Internal Internal