Class trig:TriggeredWindowDn (CONCRETE)

Class ID:7678
Encrypted: false - Exportable: true - Persistent: true - Configurable: true - Subject to Quota: Disabled - Abstraction Layer: Logical Model
Write Access: [admin]
Read Access: [admin]
Creatable/Deletable: yes (see Container Mos for details)
Semantic Scope: None
Semantic Scope Evaluation Rule: Parent
Monitoring Policy Source: Parent
Monitoring Flags : [ IsObservable: false, HasStats: false, HasFaults: false, HasHealth: false, HasEventRules: false ]

NO COMMENTS

Naming Rules
RN FORMAT: trigwin-{[windowDn]}

    [1] PREFIX=trigwin- PROPERTY = windowDn




DN FORMAT: 

[0] trigcont/state/recontrig/trigwin-{[windowDn]}

[1] trigcont/state/impidtrig-{name}/trigwin-{[windowDn]}

[2] trigcont/state/snpmgrtrig-{name}/trigwin-{[windowDn]}

[3] trigcont/state/snprlbtrig-{name}/trigwin-{[windowDn]}

[4] trigcont/state/sessiontrigger-{name}/trigwin-{[windowDn]}

[5] trigcont/state/tstrig-{policyName}/trigwin-{[windowDn]}

[6] trigcont/state/invtrig-{name}/trigwin-{[windowDn]}

[7] trigcont/state/mainttrig-{policyName}/trigwin-{[windowDn]}

[8] trigcont/state/configimptrig-{name}/trigwin-{[windowDn]}

[9] trigcont/state/configexptrig-{name}/trigwin-{[windowDn]}

                


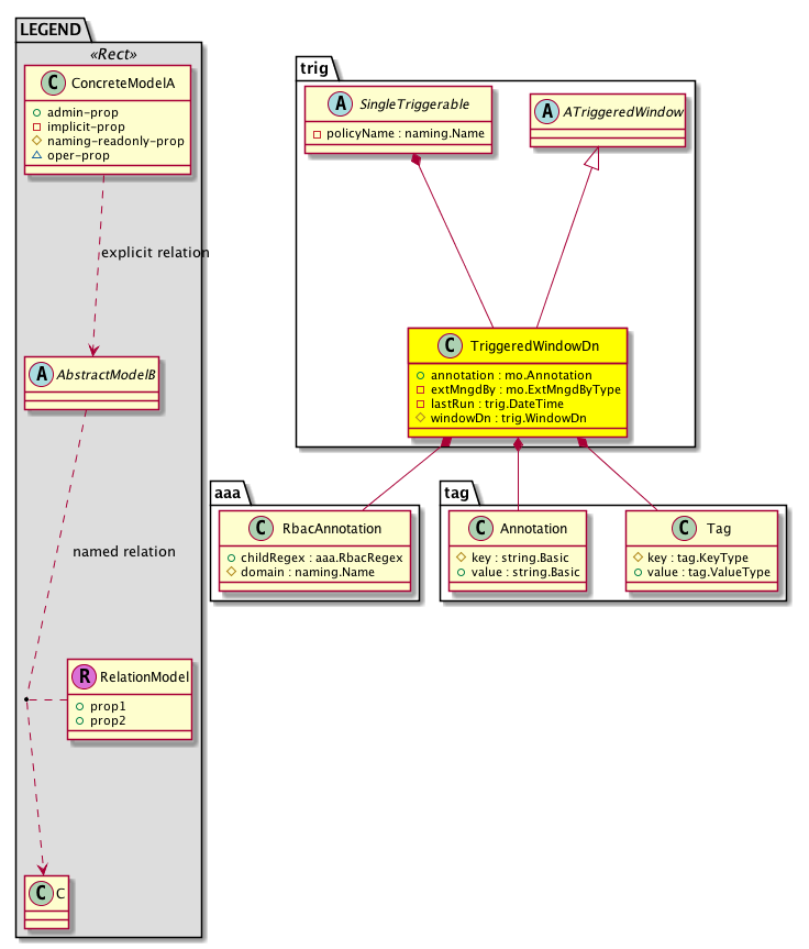
Diagram

Super Mo: trig:ATriggeredWindow,
Container Mos: trig:SingleTriggerable (deletable:yes),
Contained Mos: aaa:RbacAnnotation, tag:Annotation, tag:Tag,


Containers Hierarchies
[V] top:Root  This class represents the root element in the object hierarchy. All managed objects in the system are descendants of the Root element.
 ├
[V] trig:Cont The top-level container for a generic scheduler and its state.
 
 ├
[V] trig:State A container for the scheduler state. All triggerables must be contained under this object.
 
 
 ├
[V] recovery:ReconcileConfigJobTrig 
 
 
 
 ├
[V] trig:TriggeredWindowDn 
[V] top:Root  This class represents the root element in the object hierarchy. All managed objects in the system are descendants of the Root element.
 ├
[V] trig:Cont The top-level container for a generic scheduler and its state.
 
 ├
[V] trig:State A container for the scheduler state. All triggerables must be contained under this object.
 
 
 ├
[V] config:ImportIdJobTrig 
 
 
 
 ├
[V] trig:TriggeredWindowDn 
[V] top:Root  This class represents the root element in the object hierarchy. All managed objects in the system are descendants of the Root element.
 ├
[V] trig:Cont The top-level container for a generic scheduler and its state.
 
 ├
[V] trig:State A container for the scheduler state. All triggerables must be contained under this object.
 
 
 ├
[V] config:SnapshotMgrJobTrig 
 
 
 
 ├
[V] trig:TriggeredWindowDn 
[V] top:Root  This class represents the root element in the object hierarchy. All managed objects in the system are descendants of the Root element.
 ├
[V] trig:Cont The top-level container for a generic scheduler and its state.
 
 ├
[V] trig:State A container for the scheduler state. All triggerables must be contained under this object.
 
 
 ├
[V] config:RollbackJobTrig 
 
 
 
 ├
[V] trig:TriggeredWindowDn 
[V] top:Root  This class represents the root element in the object hierarchy. All managed objects in the system are descendants of the Root element.
 ├
[V] trig:Cont The top-level container for a generic scheduler and its state.
 
 ├
[V] trig:State A container for the scheduler state. All triggerables must be contained under this object.
 
 
 ├
[V] troubleshoot:SessionTrigger  Trigger on which the scheduler issues a callback. For internal use only.
 
 
 
 ├
[V] trig:TriggeredWindowDn 
[V] top:Root  This class represents the root element in the object hierarchy. All managed objects in the system are descendants of the Root element.
 ├
[V] trig:Cont The top-level container for a generic scheduler and its state.
 
 ├
[V] trig:State A container for the scheduler state. All triggerables must be contained under this object.
 
 
 ├
[V] dbgexp:TechSupTrig This object is managed internally and should not be modified by the user.
 
 
 
 ├
[V] trig:TriggeredWindowDn 
[V] top:Root  This class represents the root element in the object hierarchy. All managed objects in the system are descendants of the Root element.
 ├
[V] trig:Cont The top-level container for a generic scheduler and its state.
 
 ├
[V] trig:State A container for the scheduler state. All triggerables must be contained under this object.
 
 
 ├
[V] callhome:InvTrig When you manually trigger an inventory alert group message and do not specify a destination profile name, a message is sent to all active profiles that have either a normal or periodic subscription to the specified alert group.
 
 
 
 ├
[V] trig:TriggeredWindowDn 
[V] top:Root  This class represents the root element in the object hierarchy. All managed objects in the system are descendants of the Root element.
 ├
[V] trig:Cont The top-level container for a generic scheduler and its state.
 
 ├
[V] trig:State A container for the scheduler state. All triggerables must be contained under this object.
 
 
 ├
[V] maint:MaintTrig Triggerable object on which the scheduler triggers a callback for maintenance.
 
 
 
 ├
[V] trig:TriggeredWindowDn 
[V] top:Root  This class represents the root element in the object hierarchy. All managed objects in the system are descendants of the Root element.
 ├
[V] trig:Cont The top-level container for a generic scheduler and its state.
 
 ├
[V] trig:State A container for the scheduler state. All triggerables must be contained under this object.
 
 
 ├
[V] config:ImportJobTrig The import job trigger.
 
 
 
 ├
[V] trig:TriggeredWindowDn 
[V] top:Root  This class represents the root element in the object hierarchy. All managed objects in the system are descendants of the Root element.
 ├
[V] trig:Cont The top-level container for a generic scheduler and its state.
 
 ├
[V] trig:State A container for the scheduler state. All triggerables must be contained under this object.
 
 
 ├
[V] config:ExportJobTrig The export job trigger.
 
 
 
 ├
[V] trig:TriggeredWindowDn 


Contained Hierarchy
[V] trig:TriggeredWindowDn 
 ├
[V] aaa:RbacAnnotation  RbacAnnotation is used for capturing rbac properties of any apic object Objects can append rbacannotations as Object->RbacAnnotation which is then checked for domain eligibility
 ├
[V] tag:Annotation 
 ├
[V] tag:Tag 


Inheritance
[V] trig:ATriggeredWindow 
 ├
[V] trig:TriggeredWindowDn 


Events
                trig:TriggeredWindowDn:creation__trig_TriggeredWindowDn
trig:TriggeredWindowDn:modification__trig_TriggeredWindowDn
trig:TriggeredWindowDn:deletion__trig_TriggeredWindowDn


Faults
                


Fsms
                


Properties Summary
Defined in: trig:TriggeredWindowDn
mo:Annotation
          string:Basic
annotation  (trig:TriggeredWindowDn:annotation)
           NO COMMENTS
mo:ExtMngdByType
          scalar:Bitmask32
extMngdBy  (trig:TriggeredWindowDn:extMngdBy)
           NO COMMENTS
trig:DateTime
          scalar:Date
lastRun  (trig:TriggeredWindowDn:lastRun)
           NO COMMENTS
trig:WindowDn
          reference:BinRef
windowDn  (trig:TriggeredWindowDn:windowDn)
           The distinguished name of scheduler window.
Defined in: mo:Ownable
scalar:Uint16 uid  (mo:Ownable:uid)
           A unique identifier for this object.
Defined in: mo:Resolvable
mo:Owner
          scalar:Enum8
lcOwn  (mo:Resolvable:lcOwn)
           A value that indicates how this object was created. For internal use only.
Defined in: mo:TopProps
mo:ModificationChildAction
          scalar:Bitmask32
childAction  (mo:TopProps:childAction)
           Delete or ignore. For internal use only.
reference:BinRef dn  (mo:TopProps:dn)
           A tag or metadata is a non-hierarchical keyword or term assigned to the fabric module.
reference:BinRN rn  (mo:TopProps:rn)
           Identifies an object from its siblings within the context of its parent object. The distinguished name contains a sequence of relative names.
mo:ModificationStatus
          scalar:Bitmask32
status  (mo:TopProps:status)
           The upgrade status. This property is for internal use only.
Defined in: mo:Modifiable
mo:TStamp
          scalar:Date
modTs  (mo:Modifiable:modTs)
           The time when this object was last modified.
Properties Detail

annotation

Type: mo:Annotation
Primitive Type: string:Basic

Units: null
Encrypted: false
Access: admin
Category: TopLevelRegular
Property Validators:
    Range:  min: "0"  max: "128"
        Allowed Chars:
            Regex: [a-zA-Z0-9_.:-]+
    Comments:
NO COMMENTS



childAction

Type: mo:ModificationChildAction
Primitive Type: scalar:Bitmask32

Units: null
Encrypted: false
Access: implicit
Category: TopLevelChildAction
    Comments:
Delete or ignore. For internal use only.
Constants
deleteAll 16384u deleteAll NO COMMENTS
ignore 4096u ignore NO COMMENTS
deleteNonPresent 8192u deleteNonPresent NO COMMENTS
DEFAULT 0 --- This type is used to





dn

Type: reference:BinRef

Units: null
Encrypted: false
Access: implicit
Category: TopLevelDn
    Comments:
A tag or metadata is a non-hierarchical keyword or term assigned to the fabric module.



extMngdBy

Type: mo:ExtMngdByType
Primitive Type: scalar:Bitmask32

Units: null
Encrypted: false
Access: implicit
Category: TopLevelRegular
    Comments:
NO COMMENTS
Constants
undefined 0u undefined NO COMMENTS
msc 1u msc NO COMMENTS
DEFAULT undefined(0u) undefined NO COMMENTS





lastRun

Type: trig:DateTime
Primitive Type: scalar:Date

Units: null
Encrypted: false
Access: implicit
Category: TopLevelRegular
    Comments:
NO COMMENTS



lcOwn

Type: mo:Owner
Primitive Type: scalar:Enum8

Units: null
Encrypted: false
Access: implicit
Category: TopLevelRegular
    Comments:
A value that indicates how this object was created. For internal use only.
Constants
local 0 Local NO COMMENTS
policy 1 Policy NO COMMENTS
replica 2 Replica NO COMMENTS
resolveOnBehalf 3 ResolvedOnBehalf NO COMMENTS
implicit 4 Implicit NO COMMENTS
DEFAULT local(0) Local NO COMMENTS





modTs

Type: mo:TStamp
Primitive Type: scalar:Date

Units: null
Encrypted: false
Access: implicit
Category: TopLevelRegular
    Comments:
The time when this object was last modified.
Constants
never 0ull never NO COMMENTS
DEFAULT never(0ull) never NO COMMENTS





rn

Type: reference:BinRN

Units: null
Encrypted: false
Access: implicit
Category: TopLevelRn
    Comments:
Identifies an object from its siblings within the context of its parent object. The distinguished name contains a sequence of relative names.



status

Type: mo:ModificationStatus
Primitive Type: scalar:Bitmask32

Units: null
Encrypted: false
Access: implicit
Category: TopLevelStatus
    Comments:
The upgrade status. This property is for internal use only.
Constants
created 2u created In a setter method: specifies that an object should be created. An error is returned if the object already exists.
In the return value of a setter method: indicates that an object has been created.
modified 4u modified In a setter method: specifies that an object should be modified
In the return value of a setter method: indicates that an object has been modified.
deleted 8u deleted In a setter method: specifies that an object should be deleted.
In the return value of a setter method: indicates that an object has been deleted.
DEFAULT 0 --- This type controls the life cycle of objects passed in the XML API.

When used in a setter method (such as configConfMo), the ModificationStatus specifies whether an object should be created, modified, deleted or removed.
In the return value of a setter method, the ModificationStatus indicates the actual operation that was performed. For example, the ModificationStatus is set to "created" if the object was created. The ModificationStatus is not set if the object was neither created, modified, deleted or removed.

When invoking a setter method, the ModificationStatus is optional:
If a setter method such as configConfMo is invoked and the ModificationStatus is not set, the system automatically determines if the object should be created or modified.






uid

Type: scalar:Uint16

Units: null
Encrypted: false
Access: implicit
Category: TopLevelRegular
    Comments:
A unique identifier for this object.



windowDn

Type: trig:WindowDn
Primitive Type: reference:BinRef

Units: null
Encrypted: false
Naming Property -- [NAMING RULES]
Access: naming
Category: TopLevelRegular
Property Validators:
    Comments:
The distinguished name of scheduler window.