Class vns:DevConfIssue (CONCRETE)

Class ID:7668
Class Label: Abstract Base for Attaching Faults
Encrypted: false - Exportable: false - Persistent: true - Configurable: false - Subject to Quota: Disabled - Abstraction Layer: Logical Model
Write Access: [NON CONFIGURABLE]
Read Access: [admin, nw-svc-device]
Creatable/Deletable: yes (see Container Mos for details)
Semantic Scope: Fabric
Semantic Scope Evaluation Rule: Parent
Monitoring Policy Source: Parent
Monitoring Flags : [ IsObservable: true, HasStats: false, HasFaults: true, HasHealth: true, HasEventRules: false ]

NO COMMENTS

Naming Rules
RN FORMAT: devConfIssue-{issue}

    [1] PREFIX=devConfIssue- PROPERTY = issue




DN FORMAT: 

[1] uni/ten-{[tnDn]}-scriptHandlerState/LDevOpInf-{name}/devConfIssue-{issue}

                


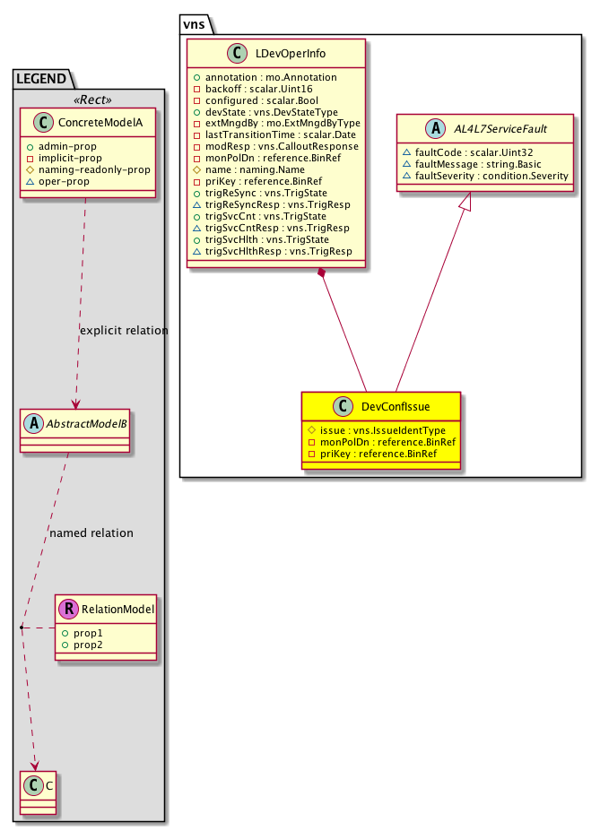
Diagram

Super Mo: vns:AL4L7ServiceFault,
Container Mos: vns:LDevOperInfo (deletable:yes),


Containers Hierarchies
[V] top:Root  This class represents the root element in the object hierarchy. All managed objects in the system are descendants of the Root element.
 ├
[V] fabric:Topology The root for IFC topology.
 
 ├
[V] fabric:Pod A pod.
 
 
 ├
[V] fabric:Node The root node for the APIC.
 
 
 
 ├
[V] ctx:Local The local Context.
 
 
 
 
 ├
[V] ctx:Application The context application.
 
 
 
 
 
 ├
[V] pol:Uni Represents policy definition/resolution universe.
 
 
 
 
 
 
 ├
[V] vns:ScriptHandlerState The internal state of the script handler daemon. The script handler daemon handles the configuration of service nodes (firewall, load balancer etc.,) in the fabric. This object is for internal use only.
 
 
 
 
 
 
 
 ├
[V] vns:LDevOperInfo The operational status information from the device gathered during service graph deployment.
 
 
 
 
 
 
 
 
 ├
[V] vns:DevConfIssue 
[V] top:Root  This class represents the root element in the object hierarchy. All managed objects in the system are descendants of the Root element.
 ├
[V] pol:Uni Represents policy definition/resolution universe.
 
 ├
[V] vns:ScriptHandlerState The internal state of the script handler daemon. The script handler daemon handles the configuration of service nodes (firewall, load balancer etc.,) in the fabric. This object is for internal use only.
 
 
 ├
[V] vns:LDevOperInfo The operational status information from the device gathered during service graph deployment.
 
 
 
 ├
[V] vns:DevConfIssue 


Contained Hierarchy
[V] vns:DevConfIssue 
 ├
[V] fault:Counts An immutable object that provides the number of critical, major, minor, and warning faults raised on its parent object and its subtree.
 ├
[V] fault:Delegate Exposes internal faults to the user. A fault delegate object can be defined on IFC (for example, for an endpoint group) and when the fault is raised (for example, under an endpoint policy on a switch), a fault delegate object is created on IFC under the specified object. A fault delegate object follows the lifecycle of the original fault instance object, being created, modified, or deleted based on the changes of the original fault.
 ├
[V] fault:Inst Contains detailed information of a fault. This object is attached as a child of the object on which the fault condition occurred. One instance object is created for each fault condition of the parent object. A fault instance object is identified by a fault code.
 
 ├
[V] aaa:RbacAnnotation  RbacAnnotation is used for capturing rbac properties of any apic object Objects can append rbacannotations as Object->RbacAnnotation which is then checked for domain eligibility
 
 ├
[V] tag:Annotation 
 
 ├
[V] tag:Tag 
 ├
[V] health:Inst A base class for a health score instance.(Switch only)


Inheritance
[V] naming:NamedObject An abstract base class for an object that contains a name.
 ├
[V] vns:AL4L7ServiceFault An abstract base class for attaching faults on service managed objects.
 
 ├
[V] vns:DevConfIssue 


Events
                


Faults
                vns:DevConfIssue:ConfIssue
vns:AL4L7ServiceFault:serviceCriticalFault
vns:AL4L7ServiceFault:serviceMajorFault
vns:AL4L7ServiceFault:serviceMinorFault
vns:AL4L7ServiceFault:serviceWarningFault


Fsms
                


Properties Summary
Defined in: vns:DevConfIssue
vns:IssueIdentType
          scalar:Uint32
issue  (vns:DevConfIssue:issue)
           NO COMMENTS
reference:BinRef monPolDn  (vns:DevConfIssue:monPolDn)
           The monitoring policy attached to this observable object.
reference:BinRef priKey  (vns:DevConfIssue:priKey)
           The private key for the state of the management interface of the concrete device.
Defined in: vns:AL4L7ServiceFault
scalar:Uint32 faultCode  (vns:AL4L7ServiceFault:faultCode)
           The code corresponding to a service fault. The code characterizes information about the fault. The fault may be reported while updating a configuration or polling for health or counter values.
string:Basic faultMessage  (vns:AL4L7ServiceFault:faultMessage)
           The message returned with a service fault. The message provides descriptive information about the fault. The fault may be reported while updating a configuration or polling for health or counter values.
condition:Severity
          scalar:Enum8
faultSeverity  (vns:AL4L7ServiceFault:faultSeverity)
           The severity of a service fault. The fault may be reported while updating a configuration or polling for health or counter values.
Defined in: naming:NamedObject
naming:Name
          string:Basic
name  (naming:NamedObject:name)
           The name of the object.
naming:NameAlias
          string:Basic
nameAlias  (naming:NamedObject:nameAlias)
           NO COMMENTS
Defined in: mo:Resolvable
mo:Owner
          scalar:Enum8
lcOwn  (mo:Resolvable:lcOwn)
           A value that indicates how this object was created. For internal use only.
Defined in: mo:TopProps
mo:ModificationChildAction
          scalar:Bitmask32
childAction  (mo:TopProps:childAction)
           Delete or ignore. For internal use only.
reference:BinRef dn  (mo:TopProps:dn)
           A tag or metadata is a non-hierarchical keyword or term assigned to the fabric module.
reference:BinRN rn  (mo:TopProps:rn)
           Identifies an object from its siblings within the context of its parent object. The distinguished name contains a sequence of relative names.
mo:ModificationStatus
          scalar:Bitmask32
status  (mo:TopProps:status)
           The upgrade status. This property is for internal use only.
Defined in: mo:Modifiable
mo:TStamp
          scalar:Date
modTs  (mo:Modifiable:modTs)
           The time when this object was last modified.
Properties Detail

childAction

Type: mo:ModificationChildAction
Primitive Type: scalar:Bitmask32

Units: null
Encrypted: false
Access: implicit
Category: TopLevelChildAction
    Comments:
Delete or ignore. For internal use only.
Constants
deleteAll 16384u deleteAll NO COMMENTS
ignore 4096u ignore NO COMMENTS
deleteNonPresent 8192u deleteNonPresent NO COMMENTS
DEFAULT 0 --- This type is used to





dn

Type: reference:BinRef

Units: null
Encrypted: false
Access: implicit
Category: TopLevelDn
    Comments:
A tag or metadata is a non-hierarchical keyword or term assigned to the fabric module.



faultCode

Type: scalar:Uint32

Units: null
Encrypted: false
Access: oper
Category: TopLevelRegular
    Comments:
The code corresponding to a service fault. The code characterizes information about the fault. The fault may be reported while updating a configuration or polling for health or counter values.



faultMessage

Type: string:Basic

Units: null
Encrypted: false
Access: oper
Category: TopLevelRegular
    Comments:
The message returned with a service fault. The message provides descriptive information about the fault. The fault may be reported while updating a configuration or polling for health or counter values.



faultSeverity

Type: condition:Severity
Primitive Type: scalar:Enum8

Units: null
Encrypted: false
Access: oper
Category: TopLevelRegular
    Comments:
The severity of a service fault. The fault may be reported while updating a configuration or polling for health or counter values.
Constants
cleared 0 cleared The Cleared severity level indicates the clearing of one or more previously reported alarms. This alarm clears all alarms for this managed object that have the same Alarm type, Probable cause and Specific problems (if given). Multiple associated notifications may be cleared by using the Correlated notifications parameter (defined below).
info 1 info NO COMMENTS
warning 2 warning The Warning severity level indicates the detection of a potential or impending service affecting fault, before any significant effects have been felt. Action should be taken to further diagnose (if necessary) and correct the problem in order to prevent it from becoming a more serious service affecting fault.
minor 3 minor The Minor severity level indicates the existence of a non-service affecting fault condition and that corrective action should be taken in order to prevent a more serious (for example, service affecting) fault. Such a severity can be reported, for example, when the detected alarm condition is not currently degrading the capacity of the managed object.
major 4 major The Major severity level indicates that a service affecting condition has developed and an urgent corrective action is required. Such a severity can be reported, for example, when there is a severe degradation in the capability of the managed object and its full capability must be restored.
critical 5 critical The Critical severity level indicates that a service affecting condition has occurred and an immediate corrective action is required. Such a severity can be reported, for example, when a managed object becomes totally out of service and its capability must be restored.
DEFAULT minor(3) minor The Minor severity level indicates the existence of a non-service affecting fault condition and that corrective action should be taken in order to prevent a more serious (for example, service affecting) fault. Such a severity can be reported, for example, when the detected alarm condition is not currently degrading the capacity of the managed object.





issue

Type: vns:IssueIdentType
Primitive Type: scalar:Uint32

Units: null
Encrypted: false
Naming Property -- [NAMING RULES]
Access: naming
Category: TopLevelRegular
    Comments:
NO COMMENTS
Constants
ok 0u ok NO COMMENTS
lif-has-invalid-encap 100u invalid encapsulation on LIf NO COMMENTS
devmgr-cmgmts-not-found 101u No CMgmts configured for DevMgr NO COMMENTS
chassis-cmgmts-not-found 102u No CMgmts configured for Chassis NO COMMENTS
devmgr-credentials-not-found 103u CCred/CCredSecret missing for DevMgr NO COMMENTS
chassis-credentials-not-found 104u CCred/CCredSecret missing for Chassis NO COMMENTS
folderinst-name-or-label-less-restrictive 105u FolderInst name or label is less restrictive than its parent NO COMMENTS
local-asn-specified-with-ibgp 106u local asn specified with ibgp configuration NO COMMENTS
remote-asn-specified-with-ibgp 107u remote asn specified with ibgp configuration NO COMMENTS
missing-provider-terminal 108u Provider terminal node is missing NO COMMENTS
missing-consumer-terminal 109u Consumer terminal node is missing NO COMMENTS
invalid-abstract-graph-config-param 10u invalid abstract graph config param NO COMMENTS
absgraph-has-fault 110u Corresponding AbsGraph has fault NO COMMENTS
invalid-trunk-mode 111u trunked port group option specified for physical device NO COMMENTS
tagged-packets-unsupported 112u device package does not support tagging packets NO COMMENTS
pbr-invalid-adjacency 113u PBR node has invalid adjacency type NO COMMENTS
copy-config-mismatch 114u copy config between two nodes does not match NO COMMENTS
copy-invalid-lifctx 115u lifctx for copy device is invalid NO COMMENTS
copydev-invalid-pathattn-count 116u invalid number of path attachments for a copy device NO COMMENTS
copydev-invalid-lif-cnt 117u copy device has invalid LIfs NO COMMENTS
invalid-redirect-policy 118u Invalid service redirect policy NO COMMENTS
static-encap-in-use-by-a-different-bd 119u Static Encap is already in use by a different BD. NO COMMENTS
missing-mparam 11u No parameter definition found NO COMMENTS
encap-allocation-conflict-for-virtual-cluster-interface 120u Encap is already allocated for a virtual cluster interface. NO COMMENTS
both-lifs-should-have-same-encap 121u invalid encapsulation on LIf NO COMMENTS
rsnode-to-ldev-and-ldevctx-mismatch 122u mis-match between Device config between Graph and LDevVip NO COMMENTS
svc-graph-has-msite-epg 123u L4-L7 service graph has Multi-site EPg(s) NO COMMENTS
invalid-srcref-in-folder 125u L4-L7 abstract folder has an invalid srcRef NO COMMENTS
invalid-srcref-in-parameter 126u L4-L7 abstract parameter has an invalid srcRef NO COMMENTS
healthgroup-association-missing 127u PBR tracking is enabled but Health Group association is missing in Redirect Destination NO COMMENTS
invalid-dualip-configuration-in-redirectdestination 128u pbr redirect destination dual ip config is invalid NO COMMENTS
invalid-svigateway-configuration-in-subnet 129u No Default SVI Gateway configuration in subnet is enabled NO COMMENTS
missing-abs-graph 12u no abs graph found NO COMMENTS
missing-cloud-mdev 130u CISCO-CloudMode package is missing. NO COMMENTS
invalid-filter-from-unidir-ctrct 131u Graph cannot be attached to unidir contract that has the same filter in and out NO COMMENTS
has-vzAny-Prov-Cons 132u vzAny as provider and consumer is supported only in single node PBR with 1-ARM NO COMMENTS
multisite-graph-epg-xlate-missing 134u Translation entries for intenal EPgs are missing NO COMMENTS
multisite-graph-mix-config-not-supported 135u Service graph does not support mix of multi site Epgs and local Epgs NO COMMENTS
multisite-graph-provider-subnet-not-configured 136u Provider EPgs does have have subnet confgiured NO COMMENTS
ipsla-association-missing 137u Redirect Destination is associated to Health Group but Tracking is disabled NO COMMENTS
multisite-anycast-enabled 138u Multisite with Anycast is enabled NO COMMENTS
lifctx-should-have-same-prefgrmemb 139u Invalid- All the LIFCtx in the same LIF should have prefGrMembe value set NO COMMENTS
invalid-param-config 13u invalid param config NO COMMENTS
intra-epg-non-supported-case 140u Intra EPG supported only in single node, 1 ARM PBR or single node copy service NO COMMENTS
invalid-destname-config 141u Invalid destname config NO COMMENTS
multisite-graph-epg-prov-cons 142u L4-L7 service graph has Multi-site EPg that provides and consumes NO COMMENTS
anycast-on-both-pbr-and-connector 143u AnyCast IP/Mac configured on PBR and Device Selection Policy NO COMMENTS
redir-not-enabled-in-node 144u Routing mode is not set to Redirect in the AbsNode; But SvcRedirectPol is attached to this LIfCtx NO COMMENTS
multisite-graph-consumer-subnet-not-configured 145u Consumer EPgs does have subnet confgiured NO COMMENTS
redir-not-exist-with-deny 146u Redir and deny cant exist together. NO COMMENTS
invalid-lb-connector-config 147u External Load Balancer connector cannot have Redirect Policy. NO COMMENTS
lifctx-should-have-same-qospol 148u All the LIFCtx using same device and same BD should have same QosPolicy set. Retrigger the graph after fixing misconfig NO COMMENTS
invalid-param-scope 14u invalid parameter scope NO COMMENTS
invalid-ldev 15u Invalid cluster NO COMMENTS
missing-config-params 16u GraphInst does not have any configuration parameters. It should have at least one valid configuration parameter. NO COMMENTS
internal-error 17u internal error occured during graph processing.` NO COMMENTS
resource-allocation-failure 18u resource could not be allocated during graph processing NO COMMENTS
missing-abs-function 19u no abstract function definition found NO COMMENTS
invalid-abstract-graph-config 1u invalid abstract graph config NO COMMENTS
param-validation-failed 20u param value is invalid NO COMMENTS
invalid-rsmconnatt 21u Invalid RsMConnAtt MO which points to connector NO COMMENTS
cdev-missing-mgmt-ip 22u no mgmt ip found for cdev NO COMMENTS
invalid-graphinst 23u Graphinst config is invalid NO COMMENTS
missing-interface 24u no interface found NO COMMENTS
missing-bd 25u no bd found NO COMMENTS
missing-terminal 26u Terminal node is missing a terminal NO COMMENTS
missing-namespace 27u no vlan/vxlan namespace found NO COMMENTS
missing-function-in-device-package 28u No function found in device package NO COMMENTS
missing-lif 29u no cluster interface found NO COMMENTS
missing-mandatory-param 2u mandatory param not found NO COMMENTS
invalid-absfunc-profile 30u Service graph template function profile config is invalid. NO COMMENTS
missing-cdev 31u No device found in cluster. NO COMMENTS
inappropriate-devfolder 32u Illegal folder in configuration. NO COMMENTS
invalid-devctx 33u Device context is not valid for this folder. NO COMMENTS
insufficient-devctx 34u Folder must have one value for each associated CDev. NO COMMENTS
cdev-missing-cif 35u No interface defined. It must have at least one interface defined NO COMMENTS
cdev-missing-path-for-interface 36u Missing path for interface. NO COMMENTS
missing-cif 37u Device interfaces does not match cluster. NO COMMENTS
ldevvip-missing-mgmt-ip 38u No Mgmt ip found for LDevVip NO COMMENTS
lif-has-invalid-interface-label 39u LIf has an invalid MifLbl NO COMMENTS
param-cardinality-error 3u invalid param cardinality NO COMMENTS
lif-invalid-CIf 40u LIf has an invalid CIf NO COMMENTS
missing-function-node 41u Service graph template missing function node. NO COMMENTS
graph-loop-detected 42u Service graph template configuration is invalid. It has a loop NO COMMENTS
gothrough-routing-enabled-both 43u Both the legs of go through node has routing enabled NO COMMENTS
invalid-terminal-nodes 44u Service graph template must have two or more terminal nodes NO COMMENTS
missing-ldev-ctx 45u No device context found for LDev NO COMMENTS
arp-flood-enabled 46u ARP flood is enabled on the management end point group NO COMMENTS
folderinst-validation-failed 47u FolderInst has key, that is not found in MFolder NO COMMENTS
paraminst-validation-failed 48u ParamInst has key and/or value, that are not found in MParam NO COMMENTS
invalid-mfolder 49u FolderInst points to an invalid MFolder NO COMMENTS
epp-download-failure 4u epp download failure NO COMMENTS
invalid-namespace-allocation-mode 50u VlanInstP has invalid allocation mode: static. Allocation mode should be dynamic. NO COMMENTS
devfolder-validation-failed 51u DevFolder has key, that is not found in MFolder NO COMMENTS
devparam-validation-failed 52u DevParam has key and/or value, that are not found in MParam NO COMMENTS
cdev-missing-virtual-info 53u Virtual Object Info like Vcenter name and VM name is missing in CDev NO COMMENTS
invalid-relation-target 54u Relation target parameter could not be resolved. NO COMMENTS
invalid-conn-for-configparam 55u Config param is using an invalid graph connector. NO COMMENTS
invalid-connection 56u AbsGraph Connection is invalid. NO COMMENTS
cif-missing-virtual-info 57u Virtual Object like vnic name is missing in CIf NO COMMENTS
invalid-filter-referred-by-rsconntoflt 58u AbsGraph connector is pointing to an invalid filter. NO COMMENTS
missing-mdev 59u No device type found. LDevVip must be associated with an MDev. NO COMMENTS
missing-l3instp 5u no L3InstP found NO COMMENTS
missing-l3ctx 60u No L3 Context found for the graph connection NO COMMENTS
invalid-config 61u Configuration of this device contains errors NO COMMENTS
invalid-devcfg-folder 62u DevCfg folder has invalid configuration parameters. NO COMMENTS
gothru-same-bd 63u Both the legs of go through node are attached to same BD NO COMMENTS
relinst-validation-failed 64u CfgRelInst has key and/or value, that are not found in MParam NO COMMENTS
devmgr-validation-failed 65u Cluster is not supported by device manager NO COMMENTS
l2-adj-type-with-l3instp 66u Connection adjacency type L2 does not support l3extInstP relation NO COMMENTS
path-att-mismatch 67u Path attachment of CIf does not match that of l3extOut NO COMMENTS
l3instp-path-att-not-svi 68u Path attachment of l3extInstP has to be of type SVI for virtual devices NO COMMENTS
lifctx-both-bd-instp-specified 69u Both LIfCtxToBD and LIfCtxToInstP were specified NO COMMENTS
id-allocation-failure 6u id allocation failure NO COMMENTS
package-unsupported-protocol 70u RsLIfCtxToInstP points to an l3extOut which has a protocol not supported by the package NO COMMENTS
invalid-ibgp-configuration 71u Invalid IBGP configuration for route peering NO COMMENTS
invalid-ospf-areas 72u Invalid OSPF Area configuration for route peering NO COMMENTS
overlapping-router-ids 73u Overlapping router ids in multiple contexts NO COMMENTS
overlapping-route-tags 74u Overlapping route tags in multiple contexts NO COMMENTS
bgp-peer-missing 75u BGP Peer Missing NO COMMENTS
empty-relation-target 76u emty relation target NO COMMENTS
missing-root-for-rel-target 77u missing root for relation target NO COMMENTS
multiple-default-folders-with-same-key 78u multiple default folders with same key NO COMMENTS
relation-path-mismatch 79u relation path mismatch NO COMMENTS
missing-ldev 7u No cluster found NO COMMENTS
missing-cfgrel-target 80u missing cfg relation target NO COMMENTS
cfgrel-key-mismatch 81u cfgrel key mismatch NO COMMENTS
invalid-default-folder-name 82u invalid default folder name NO COMMENTS
multiple-default-folders 83u multiple default folders NO COMMENTS
no-matching-param-in-pkg 84u no matching param in package NO COMMENTS
lif-has-no-relation-to-cif 85u LIf has no relation to CIf NO COMMENTS
missing-router-id 86u Router id not found in device context of this node NO COMMENTS
conflicting-router-id 87u Two different router ids are specified for the same device NO COMMENTS
conflicting-import-prefixes 88u Import prefixes are conflicting on the same device NO COMMENTS
shared-encap-bd-mismatch 89u BDs are mismatching on the same shared encap device NO COMMENTS
context-cardinality-violation-failure 8u invalid cluster context cardinality NO COMMENTS
missing-aconn 90u mising function/terminal connector NO COMMENTS
invalid-aconn-parent 91u invalid function/terminal connector NO COMMENTS
svc-epg-id-alloc-failure 92u service epg id allocation failure NO COMMENTS
managed-type-mismatch-failure 93u Managed type mismatch on AbsNode and Device Cluster NO COMMENTS
devmgr-not-found 94u Could not find the Device Manager configured for the cluster NO COMMENTS
mdevmgr-not-found 95u Could not find the Device Manager type associated with the Device Manager NO COMMENTS
mdevmgr-not-supported 96u The Device Manager does not support this cluster type NO COMMENTS
chassis-not-found 97u Could not find the Chassis configured for the device NO COMMENTS
mchassis-not-found 98u Could not find the Chassis type associated with the Chassis NO COMMENTS
mchassis-not-supported 99u The Chassis does not support this device type NO COMMENTS
function-type-mismatch-failure 9u invalid function type NO COMMENTS
DEFAULT ok(0u) ok NO COMMENTS





lcOwn

Type: mo:Owner
Primitive Type: scalar:Enum8

Units: null
Encrypted: false
Access: implicit
Category: TopLevelRegular
    Comments:
A value that indicates how this object was created. For internal use only.
Constants
local 0 Local NO COMMENTS
policy 1 Policy NO COMMENTS
replica 2 Replica NO COMMENTS
resolveOnBehalf 3 ResolvedOnBehalf NO COMMENTS
implicit 4 Implicit NO COMMENTS
DEFAULT local(0) Local NO COMMENTS





modTs

Type: mo:TStamp
Primitive Type: scalar:Date

Units: null
Encrypted: false
Access: implicit
Category: TopLevelRegular
    Comments:
The time when this object was last modified.
Constants
never 0ull never NO COMMENTS
DEFAULT never(0ull) never NO COMMENTS





monPolDn

Type: reference:BinRef

Units: null
Encrypted: false
Access: implicit
Category: TopLevelRegular
    Comments:
The monitoring policy attached to this observable object.



name

Type: naming:Name
Primitive Type: string:Basic

Like: naming:Named:name
Units: null
Encrypted: false
Access: admin
Category: TopLevelRegular
    Comments:
The name of the object.



nameAlias

Type: naming:NameAlias
Primitive Type: string:Basic

Units: null
Encrypted: false
Access: admin
Category: TopLevelRegular
    Comments:
NO COMMENTS



priKey

Type: reference:BinRef

Units: null
Encrypted: false
Access: implicit
Category: TopLevelRegular
    Comments:
The private key for the state of the management interface of the concrete device.



rn

Type: reference:BinRN

Units: null
Encrypted: false
Access: implicit
Category: TopLevelRn
    Comments:
Identifies an object from its siblings within the context of its parent object. The distinguished name contains a sequence of relative names.



status

Type: mo:ModificationStatus
Primitive Type: scalar:Bitmask32

Units: null
Encrypted: false
Access: implicit
Category: TopLevelStatus
    Comments:
The upgrade status. This property is for internal use only.
Constants
created 2u created In a setter method: specifies that an object should be created. An error is returned if the object already exists.
In the return value of a setter method: indicates that an object has been created.
modified 4u modified In a setter method: specifies that an object should be modified
In the return value of a setter method: indicates that an object has been modified.
deleted 8u deleted In a setter method: specifies that an object should be deleted.
In the return value of a setter method: indicates that an object has been deleted.
DEFAULT 0 --- This type controls the life cycle of objects passed in the XML API.

When used in a setter method (such as configConfMo), the ModificationStatus specifies whether an object should be created, modified, deleted or removed.
In the return value of a setter method, the ModificationStatus indicates the actual operation that was performed. For example, the ModificationStatus is set to "created" if the object was created. The ModificationStatus is not set if the object was neither created, modified, deleted or removed.

When invoking a setter method, the ModificationStatus is optional:
If a setter method such as configConfMo is invoked and the ModificationStatus is not set, the system automatically determines if the object should be created or modified.