Class vns:LBVSvrReq (CONCRETE)

Class ID:9478
Class Label: Normalized LB VServer VIP configuration.
Encrypted: false - Exportable: true - Persistent: true - Configurable: true - Subject to Quota: Disabled - Abstraction Layer: Logical Model
Write Access: [admin, nw-svc-params, tenant-epg, tenant-network-profile]
Read Access: [admin, nw-svc-params, tenant-epg, tenant-network-profile]
Creatable/Deletable: yes (see Container Mos for details)
Semantic Scope: EPG
Semantic Scope Evaluation Rule: Parent
Monitoring Policy Source: Parent
Monitoring Flags : [ IsObservable: false, HasStats: false, HasFaults: false, HasHealth: false, HasEventRules: false ]

NO COMMENTS

Naming Rules
RN FORMAT: LB_VSVR_C-{ctrct}-G-{graph}-F-{node}-LB_VSVR_NAME-{lbName}

    [1] PREFIX=LB_VSVR_C- PROPERTY = ctrct


    [2] PREFIX=-G- PROPERTY = graph


    [3] PREFIX=-F- PROPERTY = node


    [4] PREFIX=-LB_VSVR_NAME- PROPERTY = lbName




DN FORMAT: 

[1] uni/tn-{name}/ap-{name}/epg-{name}/LB_VSVR_C-{ctrct}-G-{graph}-F-{node}-LB_VSVR_NAME-{lbName}

                


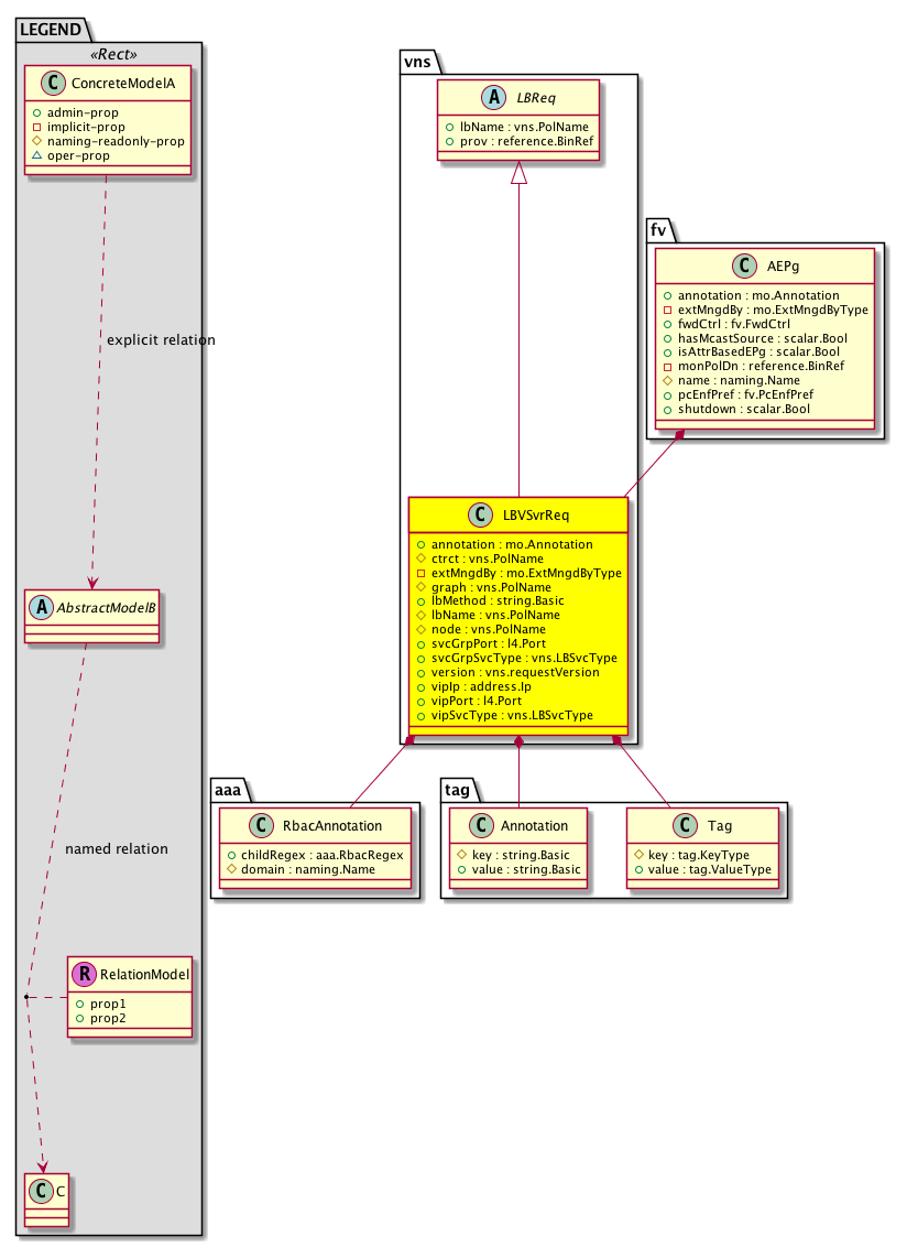
Diagram

Super Mo: vns:LBReq,
Container Mos: fv:AEPg (deletable:yes),
Contained Mos: aaa:RbacAnnotation, tag:Annotation, tag:Tag,


Containers Hierarchies
[V] top:Root  This class represents the root element in the object hierarchy. All managed objects in the system are descendants of the Root element.
 ├
[V] fabric:Topology The root for IFC topology.
 
 ├
[V] fabric:Pod A pod.
 
 
 ├
[V] fabric:Node The root node for the APIC.
 
 
 
 ├
[V] ctx:Local The local Context.
 
 
 
 
 ├
[V] ctx:Application The context application.
 
 
 
 
 
 ├
[V] pol:Uni Represents policy definition/resolution universe.
 
 
 
 
 
 
 ├
[V] fv:Tenant A policy owner in the virtual fabric. A tenant can be either a private or a shared entity. For example, you can create a tenant with contexts and bridge domains shared by other tenants. A shared type of tenant is typically named common, default, or infra.
 
 
 
 
 
 
 
 ├
[V] fv:Ap The application profile is a set of requirements that an application instance has on the virtualizable fabric. The policy regulates connectivity and visibility among endpoints within the scope of the policy.
 
 
 
 
 
 
 
 
 ├
[V] fv:AEPg A set of requirements for the application-level EPG instance. The policy regulates connectivity and visibility among the end points within the scope of the policy.
 
 
 
 
 
 
 
 
 
 ├
[V] vns:LBVSvrReq 
[V] top:Root  This class represents the root element in the object hierarchy. All managed objects in the system are descendants of the Root element.
 ├
[V] pol:Uni Represents policy definition/resolution universe.
 
 ├
[V] fv:Tenant A policy owner in the virtual fabric. A tenant can be either a private or a shared entity. For example, you can create a tenant with contexts and bridge domains shared by other tenants. A shared type of tenant is typically named common, default, or infra.
 
 
 ├
[V] fv:Ap The application profile is a set of requirements that an application instance has on the virtualizable fabric. The policy regulates connectivity and visibility among endpoints within the scope of the policy.
 
 
 
 ├
[V] fv:AEPg A set of requirements for the application-level EPG instance. The policy regulates connectivity and visibility among the end points within the scope of the policy.
 
 
 
 
 ├
[V] vns:LBVSvrReq 


Contained Hierarchy
[V] vns:LBVSvrReq 
 ├
[V] aaa:RbacAnnotation  RbacAnnotation is used for capturing rbac properties of any apic object Objects can append rbacannotations as Object->RbacAnnotation which is then checked for domain eligibility
 ├
[V] fault:Delegate Exposes internal faults to the user. A fault delegate object can be defined on IFC (for example, for an endpoint group) and when the fault is raised (for example, under an endpoint policy on a switch), a fault delegate object is created on IFC under the specified object. A fault delegate object follows the lifecycle of the original fault instance object, being created, modified, or deleted based on the changes of the original fault.
 ├
[V] tag:Annotation 
 ├
[V] tag:Tag 


Inheritance
[V] naming:NamedObject An abstract base class for an object that contains a name.
 ├
[V] pol:Obj Represents a generic policy object.
 
 ├
[V] pol:Comp Represents a policy component. This object is part of the policy definition.
 
 
 ├
[V] vns:OrchReq  normalized parameters from orchestrator
 
 
 
 ├
[V] vns:LBReq 
 
 
 
 
 ├
[V] vns:LBVSvrReq 


Events
                vns:LBVSvrReq:creation__vns_LBVSvrReq
vns:LBVSvrReq:modification__vns_LBVSvrReq
vns:LBVSvrReq:deletion__vns_LBVSvrReq


Faults
                


Fsms
                


Properties Summary
Defined in: vns:LBVSvrReq
mo:Annotation
          string:Basic
annotation  (vns:LBVSvrReq:annotation)
           NO COMMENTS
vns:PolName
          string:Basic
ctrct  (vns:LBVSvrReq:ctrct)
           Overrides:vns:OrchReq:ctrct
           NO COMMENTS
mo:ExtMngdByType
          scalar:Bitmask32
extMngdBy  (vns:LBVSvrReq:extMngdBy)
           NO COMMENTS
vns:PolName
          string:Basic
graph  (vns:LBVSvrReq:graph)
           Overrides:vns:OrchReq:graph
           NO COMMENTS
string:Basic lbMethod  (vns:LBVSvrReq:lbMethod)
           LB Method
vns:PolName
          string:Basic
lbName  (vns:LBVSvrReq:lbName)
           Overrides:vns:LBReq:lbName
           NO COMMENTS
vns:PolName
          string:Basic
node  (vns:LBVSvrReq:node)
           Overrides:vns:OrchReq:node
           NO COMMENTS
l4:Port
          scalar:Uint16
svcGrpPort  (vns:LBVSvrReq:svcGrpPort)
           port number for the service group
vns:LBSvcType
          string:Basic
svcGrpSvcType  (vns:LBVSvrReq:svcGrpSvcType)
           service group service type
vns:requestVersion
          scalar:Enum8
version  (vns:LBVSvrReq:version)
           The version of the compatibility catalog.
address:Ip vipIp  (vns:LBVSvrReq:vipIp)
           VIP IP
l4:Port
          scalar:Uint16
vipPort  (vns:LBVSvrReq:vipPort)
           port number for the virtual server
vns:LBSvcType
          string:Basic
vipSvcType  (vns:LBVSvrReq:vipSvcType)
           LB service type
Defined in: vns:LBReq
reference:BinRef prov  (vns:LBReq:prov)
           provider Dn
Defined in: pol:Comp
naming:Descr
          string:Basic
descr  (pol:Comp:descr)
           Specifies the description of a policy component.
Defined in: pol:Obj
naming:Name
          string:Basic
name  (pol:Obj:name)
           Overrides:naming:NamedObject:name
           null
Defined in: naming:NamedObject
naming:NameAlias
          string:Basic
nameAlias  (naming:NamedObject:nameAlias)
           NO COMMENTS
Defined in: mo:Ownable
scalar:Uint16 uid  (mo:Ownable:uid)
           A unique identifier for this object.
Defined in: mo:Resolvable
mo:Owner
          scalar:Enum8
lcOwn  (mo:Resolvable:lcOwn)
           A value that indicates how this object was created. For internal use only.
Defined in: mo:TopProps
mo:ModificationChildAction
          scalar:Bitmask32
childAction  (mo:TopProps:childAction)
           Delete or ignore. For internal use only.
reference:BinRef dn  (mo:TopProps:dn)
           A tag or metadata is a non-hierarchical keyword or term assigned to the fabric module.
reference:BinRN rn  (mo:TopProps:rn)
           Identifies an object from its siblings within the context of its parent object. The distinguished name contains a sequence of relative names.
mo:ModificationStatus
          scalar:Bitmask32
status  (mo:TopProps:status)
           The upgrade status. This property is for internal use only.
Defined in: mo:Modifiable
mo:TStamp
          scalar:Date
modTs  (mo:Modifiable:modTs)
           The time when this object was last modified.
Properties Detail

annotation

Type: mo:Annotation
Primitive Type: string:Basic

Units: null
Encrypted: false
Access: admin
Category: TopLevelRegular
Property Validators:
    Range:  min: "0"  max: "128"
        Allowed Chars:
            Regex: [a-zA-Z0-9_.:-]+
    Comments:
NO COMMENTS



childAction

Type: mo:ModificationChildAction
Primitive Type: scalar:Bitmask32

Units: null
Encrypted: false
Access: implicit
Category: TopLevelChildAction
    Comments:
Delete or ignore. For internal use only.
Constants
deleteAll 16384u deleteAll NO COMMENTS
ignore 4096u ignore NO COMMENTS
deleteNonPresent 8192u deleteNonPresent NO COMMENTS
DEFAULT 0 --- This type is used to





ctrct

Type: vns:PolName
Primitive Type: string:Basic

Overrides:vns:OrchReq:ctrct
Units: null Encrypted: false Naming Property -- [NAMING RULES] Access: naming Category: TopLevelRegular Property Validators: Range: min: "1" max: "64" Allowed Chars: Regex: [a-zA-Z0-9_.:-]+
    Comments:
NO COMMENTS
Constants
defaultValue "any" --- NO COMMENTS





descr

Type: naming:Descr
Primitive Type: string:Basic

Like: naming:Described:descr
Units: null
Encrypted: false
Access: admin
Category: TopLevelRegular
Property Validators:
    Range:  min: "0"  max: "128"
        Allowed Chars:
            Regex: [a-zA-Z0-9\\!#$%()*,-./:;@ _{|}~?&+]+
    Comments:
Specifies the description of a policy component.



dn

Type: reference:BinRef

Units: null
Encrypted: false
Access: implicit
Category: TopLevelDn
    Comments:
A tag or metadata is a non-hierarchical keyword or term assigned to the fabric module.



extMngdBy

Type: mo:ExtMngdByType
Primitive Type: scalar:Bitmask32

Units: null
Encrypted: false
Access: implicit
Category: TopLevelRegular
    Comments:
NO COMMENTS
Constants
undefined 0u undefined NO COMMENTS
msc 1u msc NO COMMENTS
DEFAULT undefined(0u) undefined NO COMMENTS





graph

Type: vns:PolName
Primitive Type: string:Basic

Overrides:vns:OrchReq:graph
Units: null Encrypted: false Naming Property -- [NAMING RULES] Access: naming Category: TopLevelRegular Property Validators: Range: min: "1" max: "64" Allowed Chars: Regex: [a-zA-Z0-9_.:-]+
    Comments:
NO COMMENTS
Constants
defaultValue "any" --- NO COMMENTS





lbMethod

Type: string:Basic

Units: null
Encrypted: false
Access: admin
Category: TopLevelRegular
Property Validators:
    Range:  min: "0"  max: "512"
    Comments:
LB Method



lbName

Type: vns:PolName
Primitive Type: string:Basic

Overrides:vns:LBReq:lbName
Units: null Encrypted: false Naming Property -- [NAMING RULES] Access: naming Category: TopLevelRegular Property Validators: Range: min: "1" max: "64" Allowed Chars: Regex: [a-zA-Z0-9_.:-]+
    Comments:
NO COMMENTS
Constants
defaultValue "lbName" --- NO COMMENTS





lcOwn

Type: mo:Owner
Primitive Type: scalar:Enum8

Units: null
Encrypted: false
Access: implicit
Category: TopLevelRegular
    Comments:
A value that indicates how this object was created. For internal use only.
Constants
local 0 Local NO COMMENTS
policy 1 Policy NO COMMENTS
replica 2 Replica NO COMMENTS
resolveOnBehalf 3 ResolvedOnBehalf NO COMMENTS
implicit 4 Implicit NO COMMENTS
DEFAULT local(0) Local NO COMMENTS





modTs

Type: mo:TStamp
Primitive Type: scalar:Date

Units: null
Encrypted: false
Access: implicit
Category: TopLevelRegular
    Comments:
The time when this object was last modified.
Constants
never 0ull never NO COMMENTS
DEFAULT never(0ull) never NO COMMENTS





name

Type: naming:Name
Primitive Type: string:Basic

Overrides:naming:NamedObject:name
Units: null Encrypted: false Access: admin Category: TopLevelRegular Property Validators: Range: min: "0" max: "64" Allowed Chars: Regex: [a-zA-Z0-9_.:-]+
    Comments:
null



nameAlias

Type: naming:NameAlias
Primitive Type: string:Basic

Units: null
Encrypted: false
Access: admin
Category: TopLevelRegular
Property Validators:
    Range:  min: "0"  max: "63"
        Allowed Chars:
            Regex: [a-zA-Z0-9_.-]+
    Comments:
NO COMMENTS



node

Type: vns:PolName
Primitive Type: string:Basic

Overrides:vns:OrchReq:node
Units: null Encrypted: false Naming Property -- [NAMING RULES] Access: naming Category: TopLevelRegular Property Validators: Range: min: "1" max: "64" Allowed Chars: Regex: [a-zA-Z0-9_.:-]+
    Comments:
NO COMMENTS
Constants
defaultValue "any" --- NO COMMENTS





prov

Type: reference:BinRef

Units: null
Encrypted: false
Access: admin
Category: TopLevelRegular
Property Validators:
    Comments:
provider Dn



rn

Type: reference:BinRN

Units: null
Encrypted: false
Access: implicit
Category: TopLevelRn
    Comments:
Identifies an object from its siblings within the context of its parent object. The distinguished name contains a sequence of relative names.



status

Type: mo:ModificationStatus
Primitive Type: scalar:Bitmask32

Units: null
Encrypted: false
Access: implicit
Category: TopLevelStatus
    Comments:
The upgrade status. This property is for internal use only.
Constants
created 2u created In a setter method: specifies that an object should be created. An error is returned if the object already exists.
In the return value of a setter method: indicates that an object has been created.
modified 4u modified In a setter method: specifies that an object should be modified
In the return value of a setter method: indicates that an object has been modified.
deleted 8u deleted In a setter method: specifies that an object should be deleted.
In the return value of a setter method: indicates that an object has been deleted.
DEFAULT 0 --- This type controls the life cycle of objects passed in the XML API.

When used in a setter method (such as configConfMo), the ModificationStatus specifies whether an object should be created, modified, deleted or removed.
In the return value of a setter method, the ModificationStatus indicates the actual operation that was performed. For example, the ModificationStatus is set to "created" if the object was created. The ModificationStatus is not set if the object was neither created, modified, deleted or removed.

When invoking a setter method, the ModificationStatus is optional:
If a setter method such as configConfMo is invoked and the ModificationStatus is not set, the system automatically determines if the object should be created or modified.






svcGrpPort

Type: l4:Port
Primitive Type: scalar:Uint16

Units: null
Encrypted: false
Access: admin
Category: TopLevelRegular
Property Validators:
    Range:  min: 0  max: 0xffff
    Comments:
port number for the service group
Constants
unspecified 0 Unspecified NO COMMENTS
ftpData 20 ftp-data NO COMMENTS
smtp 25 smtp NO COMMENTS
dns 53 dns NO COMMENTS
http 80 http NO COMMENTS
pop3 110 pop3 NO COMMENTS
https 443 https NO COMMENTS
rtsp 554 rtsp NO COMMENTS
DEFAULT unspecified(0) Unspecified NO COMMENTS





svcGrpSvcType

Type: vns:LBSvcType
Primitive Type: string:Basic

Units: null
Encrypted: false
Access: admin
Category: TopLevelRegular
Property Validators:
    Range:  min: "0"  max: "512"
    Comments:
service group service type



uid

Type: scalar:Uint16

Units: null
Encrypted: false
Access: implicit
Category: TopLevelRegular
    Comments:
A unique identifier for this object.



version

Type: vns:requestVersion
Primitive Type: scalar:Enum8

Units: null
Encrypted: false
Access: admin
Category: TopLevelRegular
Property Validators:
    Comments:
The version of the compatibility catalog.
Constants
classic 0 Classic NO COMMENTS
normalized 1 Normalized NO COMMENTS
DEFAULT classic(0) Classic NO COMMENTS





vipIp

Type: address:Ip

Units: null
Encrypted: false
Access: admin
Category: TopLevelRegular
Property Validators:
    Comments:
VIP IP



vipPort

Type: l4:Port
Primitive Type: scalar:Uint16

Units: null
Encrypted: false
Access: admin
Category: TopLevelRegular
Property Validators:
    Range:  min: 0  max: 0xffff
    Comments:
port number for the virtual server
Constants
unspecified 0 Unspecified NO COMMENTS
ftpData 20 ftp-data NO COMMENTS
smtp 25 smtp NO COMMENTS
dns 53 dns NO COMMENTS
http 80 http NO COMMENTS
pop3 110 pop3 NO COMMENTS
https 443 https NO COMMENTS
rtsp 554 rtsp NO COMMENTS
DEFAULT unspecified(0) Unspecified NO COMMENTS





vipSvcType

Type: vns:LBSvcType
Primitive Type: string:Basic

Units: null
Encrypted: false
Access: admin
Category: TopLevelRegular
Property Validators:
    Range:  min: "0"  max: "512"
    Comments:
LB service type