Class vns:MParam (CONCRETE)

Class ID:4737
Class Label: L4-L7 Services Meta Parameter
Encrypted: false - Exportable: false - Persistent: true - Configurable: false - Subject to Quota: Disabled - Abstraction Layer: Logical Model
Write Access: [NON CONFIGURABLE]
Read Access: [admin]
Creatable/Deletable: yes (see Container Mos for details)
Semantic Scope: Fabric
Semantic Scope Evaluation Rule: Parent
Monitoring Policy Source: Parent
Monitoring Flags : [ IsObservable: true, HasStats: false, HasFaults: false, HasHealth: true, HasEventRules: false ]

A meta parameter. The model utilizes a generic configuration consisting of MFolders and MParams. This enables configuration to be specified as a hierarchy. The metadata within this model consists of a key, a type (integer, boolean), and other attributes related to parameters.

Naming Rules
RN FORMAT: mParam-{key}

    [1] PREFIX=mParam- PROPERTY = key




DN FORMAT: 

[1] uni/infra/mDev-{vendor}-{model}-{version}/mFunc-{name}/mFolder-{key}/mParam-{key}

[3] uni/infra/mDev-{vendor}-{model}-{version}/mGrpCfg/mFolder-{key}/mParam-{key}

[5] uni/infra/mDev-{vendor}-{model}-{version}/mDevCfg/mFolder-{key}/mParam-{key}

[7] uni/infra/mDev-{vendor}-{model}-{version}/mClusterCfg/devCfg/mFolder-{key}/mParam-{key}

[9] uni/infra/mDev-{vendor}-{model}-{version}/mClusterCfg/mFolder-{key}/mParam-{key}

                


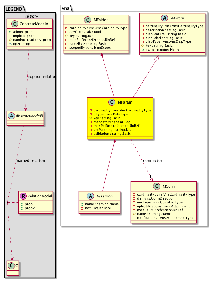
Diagram

Super Mo: vns:AMItem,
Container Mos: vns:MFolder (deletable:yes),
Contained Mos: vns:Assertion,
Relations To: vns:MConn,
Relations: vns:RsConnector,


Containers Hierarchies
[V] top:Root  This class represents the root element in the object hierarchy. All managed objects in the system are descendants of the Root element.
 ├
[V] fabric:Topology The root for IFC topology.
 
 ├
[V] fabric:Pod A pod.
 
 
 ├
[V] fabric:Node The root node for the APIC.
 
 
 
 ├
[V] ctx:Local The local Context.
 
 
 
 
 ├
[V] ctx:Application The context application.
 
 
 
 
 
 ├
[V] pol:Uni Represents policy definition/resolution universe.
 
 
 
 
 
 
 ├
[V] infra:Infra A container for all tenant infra configurations.
 
 
 
 
 
 
 
 ├
[V] vns:MDev Import a device package into the Application Policy Infrastructure Controller (APIC). The device package contains meta device type definition and definitions of the metadata for a service device type. The metadata contains vendor-specific data including the vendor name, device model, and device version.
 
 
 
 
 
 
 
 
 ├
[V] vns:MFunc The metadata for a single function on a device. A function contains a set of connectors and a function-specific configuration tree. This managed object contains the metadata for all such operations.
 
 
 
 
 
 
 
 
 
 ├
[V] vns:MFolder The meta folder information. The model utilizes a generic configuration consisting of MFolders and MParams. This allows the configuration to be specified as a hierarchy.
 
 
 
 
 
 
 
 
 
 
 ├
[V] vns:MParam A meta parameter. The model utilizes a generic configuration consisting of MFolders and MParams. This enables configuration to be specified as a hierarchy. The metadata within this model consists of a key, a type (integer, boolean), and other attributes related to parameters.
[V] top:Root  This class represents the root element in the object hierarchy. All managed objects in the system are descendants of the Root element.
 ├
[V] pol:Uni Represents policy definition/resolution universe.
 
 ├
[V] infra:Infra A container for all tenant infra configurations.
 
 
 ├
[V] vns:MDev Import a device package into the Application Policy Infrastructure Controller (APIC). The device package contains meta device type definition and definitions of the metadata for a service device type. The metadata contains vendor-specific data including the vendor name, device model, and device version.
 
 
 
 ├
[V] vns:MFunc The metadata for a single function on a device. A function contains a set of connectors and a function-specific configuration tree. This managed object contains the metadata for all such operations.
 
 
 
 
 ├
[V] vns:MFolder The meta folder information. The model utilizes a generic configuration consisting of MFolders and MParams. This allows the configuration to be specified as a hierarchy.
 
 
 
 
 
 ├
[V] vns:MParam A meta parameter. The model utilizes a generic configuration consisting of MFolders and MParams. This enables configuration to be specified as a hierarchy. The metadata within this model consists of a key, a type (integer, boolean), and other attributes related to parameters.
[V] top:Root  This class represents the root element in the object hierarchy. All managed objects in the system are descendants of the Root element.
 ├
[V] fabric:Topology The root for IFC topology.
 
 ├
[V] fabric:Pod A pod.
 
 
 ├
[V] fabric:Node The root node for the APIC.
 
 
 
 ├
[V] ctx:Local The local Context.
 
 
 
 
 ├
[V] ctx:Application The context application.
 
 
 
 
 
 ├
[V] pol:Uni Represents policy definition/resolution universe.
 
 
 
 
 
 
 ├
[V] infra:Infra A container for all tenant infra configurations.
 
 
 
 
 
 
 
 ├
[V] vns:MDev Import a device package into the Application Policy Infrastructure Controller (APIC). The device package contains meta device type definition and definitions of the metadata for a service device type. The metadata contains vendor-specific data including the vendor name, device model, and device version.
 
 
 
 
 
 
 
 
 ├
[V] vns:MGrpCfg The meta group configuration. It contains the part of the configuration that can be shared across multiple functions in a group.
 
 
 
 
 
 
 
 
 
 ├
[V] vns:MFolder The meta folder information. The model utilizes a generic configuration consisting of MFolders and MParams. This allows the configuration to be specified as a hierarchy.
 
 
 
 
 
 
 
 
 
 
 ├
[V] vns:MParam A meta parameter. The model utilizes a generic configuration consisting of MFolders and MParams. This enables configuration to be specified as a hierarchy. The metadata within this model consists of a key, a type (integer, boolean), and other attributes related to parameters.
[V] top:Root  This class represents the root element in the object hierarchy. All managed objects in the system are descendants of the Root element.
 ├
[V] pol:Uni Represents policy definition/resolution universe.
 
 ├
[V] infra:Infra A container for all tenant infra configurations.
 
 
 ├
[V] vns:MDev Import a device package into the Application Policy Infrastructure Controller (APIC). The device package contains meta device type definition and definitions of the metadata for a service device type. The metadata contains vendor-specific data including the vendor name, device model, and device version.
 
 
 
 ├
[V] vns:MGrpCfg The meta group configuration. It contains the part of the configuration that can be shared across multiple functions in a group.
 
 
 
 
 ├
[V] vns:MFolder The meta folder information. The model utilizes a generic configuration consisting of MFolders and MParams. This allows the configuration to be specified as a hierarchy.
 
 
 
 
 
 ├
[V] vns:MParam A meta parameter. The model utilizes a generic configuration consisting of MFolders and MParams. This enables configuration to be specified as a hierarchy. The metadata within this model consists of a key, a type (integer, boolean), and other attributes related to parameters.
[V] top:Root  This class represents the root element in the object hierarchy. All managed objects in the system are descendants of the Root element.
 ├
[V] fabric:Topology The root for IFC topology.
 
 ├
[V] fabric:Pod A pod.
 
 
 ├
[V] fabric:Node The root node for the APIC.
 
 
 
 ├
[V] ctx:Local The local Context.
 
 
 
 
 ├
[V] ctx:Application The context application.
 
 
 
 
 
 ├
[V] pol:Uni Represents policy definition/resolution universe.
 
 
 
 
 
 
 ├
[V] infra:Infra A container for all tenant infra configurations.
 
 
 
 
 
 
 
 ├
[V] vns:MDev Import a device package into the Application Policy Infrastructure Controller (APIC). The device package contains meta device type definition and definitions of the metadata for a service device type. The metadata contains vendor-specific data including the vendor name, device model, and device version.
 
 
 
 
 
 
 
 
 ├
[V] vns:MDevCfg The base level device configuration. This serves as an anchor to differentiate between different device configurations and the shared configuration (MSharedCfg).
 
 
 
 
 
 
 
 
 
 ├
[V] vns:MFolder The meta folder information. The model utilizes a generic configuration consisting of MFolders and MParams. This allows the configuration to be specified as a hierarchy.
 
 
 
 
 
 
 
 
 
 
 ├
[V] vns:MParam A meta parameter. The model utilizes a generic configuration consisting of MFolders and MParams. This enables configuration to be specified as a hierarchy. The metadata within this model consists of a key, a type (integer, boolean), and other attributes related to parameters.
[V] top:Root  This class represents the root element in the object hierarchy. All managed objects in the system are descendants of the Root element.
 ├
[V] pol:Uni Represents policy definition/resolution universe.
 
 ├
[V] infra:Infra A container for all tenant infra configurations.
 
 
 ├
[V] vns:MDev Import a device package into the Application Policy Infrastructure Controller (APIC). The device package contains meta device type definition and definitions of the metadata for a service device type. The metadata contains vendor-specific data including the vendor name, device model, and device version.
 
 
 
 ├
[V] vns:MDevCfg The base level device configuration. This serves as an anchor to differentiate between different device configurations and the shared configuration (MSharedCfg).
 
 
 
 
 ├
[V] vns:MFolder The meta folder information. The model utilizes a generic configuration consisting of MFolders and MParams. This allows the configuration to be specified as a hierarchy.
 
 
 
 
 
 ├
[V] vns:MParam A meta parameter. The model utilizes a generic configuration consisting of MFolders and MParams. This enables configuration to be specified as a hierarchy. The metadata within this model consists of a key, a type (integer, boolean), and other attributes related to parameters.
[V] top:Root  This class represents the root element in the object hierarchy. All managed objects in the system are descendants of the Root element.
 ├
[V] fabric:Topology The root for IFC topology.
 
 ├
[V] fabric:Pod A pod.
 
 
 ├
[V] fabric:Node The root node for the APIC.
 
 
 
 ├
[V] ctx:Local The local Context.
 
 
 
 
 ├
[V] ctx:Application The context application.
 
 
 
 
 
 ├
[V] pol:Uni Represents policy definition/resolution universe.
 
 
 
 
 
 
 ├
[V] infra:Infra A container for all tenant infra configurations.
 
 
 
 
 
 
 
 ├
[V] vns:MDev Import a device package into the Application Policy Infrastructure Controller (APIC). The device package contains meta device type definition and definitions of the metadata for a service device type. The metadata contains vendor-specific data including the vendor name, device model, and device version.
 
 
 
 
 
 
 
 
 ├
[V] vns:ClusterCfg The cluster configuration.
 
 
 
 
 
 
 
 
 
 ├
[V] vns:DevCfg The device configuration.
 
 
 
 
 
 
 
 
 
 
 ├
[V] vns:MFolder The meta folder information. The model utilizes a generic configuration consisting of MFolders and MParams. This allows the configuration to be specified as a hierarchy.
 
 
 
 
 
 
 
 
 
 
 
 ├
[V] vns:MParam A meta parameter. The model utilizes a generic configuration consisting of MFolders and MParams. This enables configuration to be specified as a hierarchy. The metadata within this model consists of a key, a type (integer, boolean), and other attributes related to parameters.
[V] top:Root  This class represents the root element in the object hierarchy. All managed objects in the system are descendants of the Root element.
 ├
[V] pol:Uni Represents policy definition/resolution universe.
 
 ├
[V] infra:Infra A container for all tenant infra configurations.
 
 
 ├
[V] vns:MDev Import a device package into the Application Policy Infrastructure Controller (APIC). The device package contains meta device type definition and definitions of the metadata for a service device type. The metadata contains vendor-specific data including the vendor name, device model, and device version.
 
 
 
 ├
[V] vns:ClusterCfg The cluster configuration.
 
 
 
 
 ├
[V] vns:DevCfg The device configuration.
 
 
 
 
 
 ├
[V] vns:MFolder The meta folder information. The model utilizes a generic configuration consisting of MFolders and MParams. This allows the configuration to be specified as a hierarchy.
 
 
 
 
 
 
 ├
[V] vns:MParam A meta parameter. The model utilizes a generic configuration consisting of MFolders and MParams. This enables configuration to be specified as a hierarchy. The metadata within this model consists of a key, a type (integer, boolean), and other attributes related to parameters.
[V] top:Root  This class represents the root element in the object hierarchy. All managed objects in the system are descendants of the Root element.
 ├
[V] fabric:Topology The root for IFC topology.
 
 ├
[V] fabric:Pod A pod.
 
 
 ├
[V] fabric:Node The root node for the APIC.
 
 
 
 ├
[V] ctx:Local The local Context.
 
 
 
 
 ├
[V] ctx:Application The context application.
 
 
 
 
 
 ├
[V] pol:Uni Represents policy definition/resolution universe.
 
 
 
 
 
 
 ├
[V] infra:Infra A container for all tenant infra configurations.
 
 
 
 
 
 
 
 ├
[V] vns:MDev Import a device package into the Application Policy Infrastructure Controller (APIC). The device package contains meta device type definition and definitions of the metadata for a service device type. The metadata contains vendor-specific data including the vendor name, device model, and device version.
 
 
 
 
 
 
 
 
 ├
[V] vns:ClusterCfg The cluster configuration.
 
 
 
 
 
 
 
 
 
 ├
[V] vns:MFolder The meta folder information. The model utilizes a generic configuration consisting of MFolders and MParams. This allows the configuration to be specified as a hierarchy.
 
 
 
 
 
 
 
 
 
 
 ├
[V] vns:MParam A meta parameter. The model utilizes a generic configuration consisting of MFolders and MParams. This enables configuration to be specified as a hierarchy. The metadata within this model consists of a key, a type (integer, boolean), and other attributes related to parameters.
[V] top:Root  This class represents the root element in the object hierarchy. All managed objects in the system are descendants of the Root element.
 ├
[V] pol:Uni Represents policy definition/resolution universe.
 
 ├
[V] infra:Infra A container for all tenant infra configurations.
 
 
 ├
[V] vns:MDev Import a device package into the Application Policy Infrastructure Controller (APIC). The device package contains meta device type definition and definitions of the metadata for a service device type. The metadata contains vendor-specific data including the vendor name, device model, and device version.
 
 
 
 ├
[V] vns:ClusterCfg The cluster configuration.
 
 
 
 
 ├
[V] vns:MFolder The meta folder information. The model utilizes a generic configuration consisting of MFolders and MParams. This allows the configuration to be specified as a hierarchy.
 
 
 
 
 
 ├
[V] vns:MParam A meta parameter. The model utilizes a generic configuration consisting of MFolders and MParams. This enables configuration to be specified as a hierarchy. The metadata within this model consists of a key, a type (integer, boolean), and other attributes related to parameters.


Contained Hierarchy
[V] vns:MParam A meta parameter. The model utilizes a generic configuration consisting of MFolders and MParams. This enables configuration to be specified as a hierarchy. The metadata within this model consists of a key, a type (integer, boolean), and other attributes related to parameters.
 ├
[V] fault:Counts An immutable object that provides the number of critical, major, minor, and warning faults raised on its parent object and its subtree.
 ├
[V] health:Inst A base class for a health score instance.(Switch only)
 ├
[V] vns:Assertion An assertion base object.
 ├
[V] vns:RsConnector A source relation to a connector between logical functions. Note that this relation is an internal object.
 
 ├
[V] aaa:RbacAnnotation  RbacAnnotation is used for capturing rbac properties of any apic object Objects can append rbacannotations as Object->RbacAnnotation which is then checked for domain eligibility
 
 ├
[V] fault:Counts An immutable object that provides the number of critical, major, minor, and warning faults raised on its parent object and its subtree.
 
 ├
[V] fault:Inst Contains detailed information of a fault. This object is attached as a child of the object on which the fault condition occurred. One instance object is created for each fault condition of the parent object. A fault instance object is identified by a fault code.
 
 
 ├
[V] aaa:RbacAnnotation  RbacAnnotation is used for capturing rbac properties of any apic object Objects can append rbacannotations as Object->RbacAnnotation which is then checked for domain eligibility
 
 
 ├
[V] tag:Annotation 
 
 
 ├
[V] tag:Tag 
 
 ├
[V] health:Inst A base class for a health score instance.(Switch only)
 
 ├
[V] tag:Annotation 
 
 ├
[V] tag:Tag 


Inheritance
[V] naming:NamedObject An abstract base class for an object that contains a name.
 ├
[V] vns:AMName The meta configuration information.
 
 ├
[V] vns:AMItem An abstract configuration item: MFolder, MParam, or MRel. AMItem can contain the generic configuration of the device. It can be used for settings that are function-independent, such as NTP or DHCP servers.
 
 
 ├
[V] vns:MParam A meta parameter. The model utilizes a generic configuration consisting of MFolders and MParams. This enables configuration to be specified as a hierarchy. The metadata within this model consists of a key, a type (integer, boolean), and other attributes related to parameters.


Events
                


Faults
                


Fsms
                


Properties Summary
Defined in: vns:MParam
vns:VnsCardinalityType
          scalar:Enum8
cardinality  (vns:MParam:cardinality)
           Overrides:vns:AMItem:cardinality
           The cardinality of the meta parameter. This attribute specifies the number of instances of this parameter that can exist. Instances are distinguished by their names.
vns:DataType
          scalar:Enum8
dType  (vns:MParam:dType)
           The data type for this parameter. For example, string, integer, and boolean are typical data types used with parameters.
string:Basic key  (vns:MParam:key)
           Overrides:vns:AMItem:key
           The key for the meta parameter. This property uniquely identifies the parameter.
scalar:Bool mandatory  (vns:MParam:mandatory)
           The value that specifies if this parameter is mandatory. This property is a boolean value (yes or no), and can be used with get and set operations.
reference:BinRef monPolDn  (vns:MParam:monPolDn)
           The monitoring policy attached to this observable object.
string:Basic srcMapping  (vns:MParam:srcMapping)
           NO COMMENTS
string:Basic validation  (vns:MParam:validation)
           The validation expression. The validation expression is a string specifying the valid values for the parameter.
Defined in: vns:AMItem
string:Basic description  (vns:AMItem:description)
           The description of this configuration item. The configuration item can be MFolder, MParam or MRel.
string:Basic dispFeature  (vns:AMItem:dispFeature)
          
string:Basic dispLabel  (vns:AMItem:dispLabel)
          
vns:VnsDispType
          scalar:Enum8
dispType  (vns:AMItem:dispType)
          
naming:Name
          string:Basic
name  (vns:AMItem:name)
           Overrides:vns:AMName:name | naming:NamedObject:name
           The name of this configuration item. Every item has a unique name.
Defined in: naming:NamedObject
naming:NameAlias
          string:Basic
nameAlias  (naming:NamedObject:nameAlias)
           NO COMMENTS
Defined in: mo:Resolvable
mo:Owner
          scalar:Enum8
lcOwn  (mo:Resolvable:lcOwn)
           A value that indicates how this object was created. For internal use only.
Defined in: mo:TopProps
mo:ModificationChildAction
          scalar:Bitmask32
childAction  (mo:TopProps:childAction)
           Delete or ignore. For internal use only.
reference:BinRef dn  (mo:TopProps:dn)
           A tag or metadata is a non-hierarchical keyword or term assigned to the fabric module.
reference:BinRN rn  (mo:TopProps:rn)
           Identifies an object from its siblings within the context of its parent object. The distinguished name contains a sequence of relative names.
mo:ModificationStatus
          scalar:Bitmask32
status  (mo:TopProps:status)
           The upgrade status. This property is for internal use only.
Defined in: mo:Modifiable
mo:TStamp
          scalar:Date
modTs  (mo:Modifiable:modTs)
           The time when this object was last modified.
Properties Detail

cardinality

Type: vns:VnsCardinalityType
Primitive Type: scalar:Enum8

Overrides:vns:AMItem:cardinality
Units: null Encrypted: false Access: implicit Category: TopLevelRegular
    Comments:
The cardinality of the meta parameter. This attribute specifies the number of instances of this parameter that can exist. Instances are distinguished by their names.
Constants
unspecified 0 unspecified NO COMMENTS
1 1 1 NO COMMENTS
n 2 n NO COMMENTS
DEFAULT 1(1) 1 NO COMMENTS





childAction

Type: mo:ModificationChildAction
Primitive Type: scalar:Bitmask32

Units: null
Encrypted: false
Access: implicit
Category: TopLevelChildAction
    Comments:
Delete or ignore. For internal use only.
Constants
deleteAll 16384u deleteAll NO COMMENTS
ignore 4096u ignore NO COMMENTS
deleteNonPresent 8192u deleteNonPresent NO COMMENTS
DEFAULT 0 --- This type is used to





dType

Type: vns:DataType
Primitive Type: scalar:Enum8

Units: null
Encrypted: false
Access: implicit
Category: TopLevelRegular
    Comments:
The data type for this parameter. For example, string, integer, and boolean are typical data types used with parameters.
Constants
none 0 none NO COMMENTS
int 1 int NO COMMENTS
real 2 real NO COMMENTS
str 3 str NO COMMENTS
DEFAULT str(3) str NO COMMENTS





description

Type: string:Basic

Units: null
Encrypted: false
Access: implicit
Category: TopLevelRegular
    Comments:
The description of this configuration item. The configuration item can be MFolder, MParam or MRel.



dispFeature

Type: string:Basic

Units: null
Encrypted: false
Access: implicit
Category: TopLevelRegular
    Comments:



dispLabel

Type: string:Basic

Units: null
Encrypted: false
Access: implicit
Category: TopLevelRegular
    Comments:



dispType

Type: vns:VnsDispType
Primitive Type: scalar:Enum8

Units: null
Encrypted: false
Access: implicit
Category: TopLevelRegular
    Comments:
Constants
basic 0 basic NO COMMENTS
advanced 1 advanced NO COMMENTS
DEFAULT advanced(1) advanced NO COMMENTS





dn

Type: reference:BinRef

Units: null
Encrypted: false
Access: implicit
Category: TopLevelDn
    Comments:
A tag or metadata is a non-hierarchical keyword or term assigned to the fabric module.



key

Type: string:Basic

Overrides:vns:AMItem:key
Units: null Encrypted: false Naming Property -- [NAMING RULES] Access: naming Category: TopLevelRegular
    Comments:
The key for the meta parameter. This property uniquely identifies the parameter.



lcOwn

Type: mo:Owner
Primitive Type: scalar:Enum8

Units: null
Encrypted: false
Access: implicit
Category: TopLevelRegular
    Comments:
A value that indicates how this object was created. For internal use only.
Constants
local 0 Local NO COMMENTS
policy 1 Policy NO COMMENTS
replica 2 Replica NO COMMENTS
resolveOnBehalf 3 ResolvedOnBehalf NO COMMENTS
implicit 4 Implicit NO COMMENTS
DEFAULT local(0) Local NO COMMENTS





mandatory

Type: scalar:Bool

Units: null
Encrypted: false
Access: implicit
Category: TopLevelRegular
    Comments:
The value that specifies if this parameter is mandatory. This property is a boolean value (yes or no), and can be used with get and set operations.
Constants
no false --- NO COMMENTS
yes true --- NO COMMENTS
DEFAULT no(false) --- NO COMMENTS





modTs

Type: mo:TStamp
Primitive Type: scalar:Date

Units: null
Encrypted: false
Access: implicit
Category: TopLevelRegular
    Comments:
The time when this object was last modified.
Constants
never 0ull never NO COMMENTS
DEFAULT never(0ull) never NO COMMENTS





monPolDn

Type: reference:BinRef

Units: null
Encrypted: false
Access: implicit
Category: TopLevelRegular
    Comments:
The monitoring policy attached to this observable object.



name

Type: naming:Name
Primitive Type: string:Basic

Overrides:vns:AMName:name  |  naming:NamedObject:name
Units: null Encrypted: false Access: admin Category: TopLevelRegular
    Comments:
The name of this configuration item. Every item has a unique name.



nameAlias

Type: naming:NameAlias
Primitive Type: string:Basic

Units: null
Encrypted: false
Access: admin
Category: TopLevelRegular
    Comments:
NO COMMENTS



rn

Type: reference:BinRN

Units: null
Encrypted: false
Access: implicit
Category: TopLevelRn
    Comments:
Identifies an object from its siblings within the context of its parent object. The distinguished name contains a sequence of relative names.



srcMapping

Type: string:Basic

Units: null
Encrypted: false
Access: implicit
Category: TopLevelRegular
    Comments:
NO COMMENTS



status

Type: mo:ModificationStatus
Primitive Type: scalar:Bitmask32

Units: null
Encrypted: false
Access: implicit
Category: TopLevelStatus
    Comments:
The upgrade status. This property is for internal use only.
Constants
created 2u created In a setter method: specifies that an object should be created. An error is returned if the object already exists.
In the return value of a setter method: indicates that an object has been created.
modified 4u modified In a setter method: specifies that an object should be modified
In the return value of a setter method: indicates that an object has been modified.
deleted 8u deleted In a setter method: specifies that an object should be deleted.
In the return value of a setter method: indicates that an object has been deleted.
DEFAULT 0 --- This type controls the life cycle of objects passed in the XML API.

When used in a setter method (such as configConfMo), the ModificationStatus specifies whether an object should be created, modified, deleted or removed.
In the return value of a setter method, the ModificationStatus indicates the actual operation that was performed. For example, the ModificationStatus is set to "created" if the object was created. The ModificationStatus is not set if the object was neither created, modified, deleted or removed.

When invoking a setter method, the ModificationStatus is optional:
If a setter method such as configConfMo is invoked and the ModificationStatus is not set, the system automatically determines if the object should be created or modified.






validation

Type: string:Basic

Units: null
Encrypted: false
Access: implicit
Category: TopLevelRegular
    Comments:
The validation expression. The validation expression is a string specifying the valid values for the parameter.