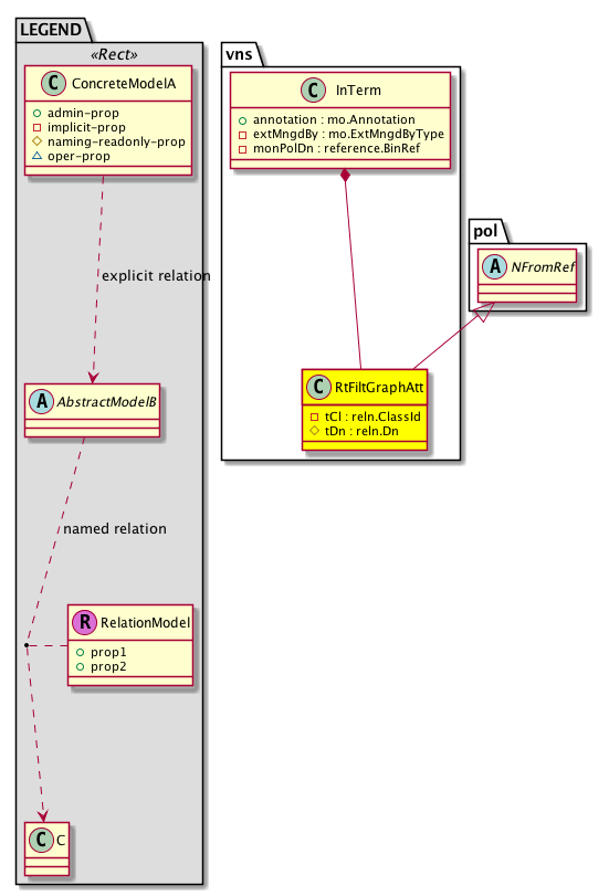
Class vns:RtFiltGraphAtt (CONCRETE)

Class ID:1316
Encrypted: false - Exportable: false - Persistent: true - Configurable: false - Subject to Quota: Disabled - Abstraction Layer: Non-Regular MO, like stat/health...
Relationship Type: named
Relationship Cardinality: n-to-1
Relationship From: vz:AFilterable
Relationship From Rel: vz:RsFiltGraphAtt
Relationship To: vns:InTerm
Relationship To Rel: vns:RtFiltGraphAtt
Enforceable: true
Resolvable: true
Write Access: [NON CONFIGURABLE]
Read Access: [admin, nw-svc-policy]
Creatable/Deletable: no (see Container Mos for details)
Semantic Scope: EPG
Semantic Scope Evaluation Rule: Parent
Monitoring Policy Source: Parent
Monitoring Flags : [ IsObservable: false, HasStats: false, HasFaults: false, HasHealth: false, HasEventRules: false ]

A target relation to an input terminal node. Note that this relation is an internal object.

Naming Rules
RN FORMAT: rtvzFiltGraphAtt-{[tDn]}

    [1] PREFIX=rtvzFiltGraphAtt- PROPERTY = tDn




DN FORMAT: 

[1] uni/tn-{name}/AbsGraph-{name}/AbsTermNodeProv-{name}/intmnl/rtvzFiltGraphAtt-{[tDn]}

[3] uni/tn-{name}/AbsGraph-{name}/AbsTermNodeCon-{name}/intmnl/rtvzFiltGraphAtt-{[tDn]}

[5] uni/tn-{name}/GraphInst_C-{[ctrctDn]}-G-{[graphDn]}-S-{[scopeDn]}/TermNodeInst-{name}/intmnl/rtvzFiltGraphAtt-{[tDn]}

[7] uni/tn-{name}/AbsGraph-{name}/intmnl/rtvzFiltGraphAtt-{[tDn]}

                


Diagram

Super Mo: pol:NFromRef,
Container Mos: vns:InTerm (deletable:no),


Containers Hierarchies
[V] top:Root  This class represents the root element in the object hierarchy. All managed objects in the system are descendants of the Root element.
 ├
[V] fabric:Topology The root for IFC topology.
 
 ├
[V] fabric:Pod A pod.
 
 
 ├
[V] fabric:Node The root node for the APIC.
 
 
 
 ├
[V] ctx:Local The local Context.
 
 
 
 
 ├
[V] ctx:Application The context application.
 
 
 
 
 
 ├
[V] pol:Uni Represents policy definition/resolution universe.
 
 
 
 
 
 
 ├
[V] fv:Tenant A policy owner in the virtual fabric. A tenant can be either a private or a shared entity. For example, you can create a tenant with contexts and bridge domains shared by other tenants. A shared type of tenant is typically named common, default, or infra.
 
 
 
 
 
 
 
 ├
[V] vns:AbsGraph The abstract graph is made up of abstract nodes and used to define the traffic flow through a service function such as load balancing, SSL offload, and firewall. Abstract nodes are comprised of service nodes such as a service node balancer (SLB) or firewall (FW), abstract term nodes (the nodes that are connected to endpoint groups), and connections.
 
 
 
 
 
 
 
 
 ├
[V] vns:AbsTermNodeProv An abstract terminal node connected to contract provider.
 
 
 
 
 
 
 
 
 
 ├
[V] vns:InTerm An input terminal node. For abstract graphs (AbsGraph), InTerm refers to the terminal node at the input end.
 
 
 
 
 
 
 
 
 
 
 ├
[V] vns:RtFiltGraphAtt A target relation to an input terminal node. Note that this relation is an internal object.
[V] top:Root  This class represents the root element in the object hierarchy. All managed objects in the system are descendants of the Root element.
 ├
[V] pol:Uni Represents policy definition/resolution universe.
 
 ├
[V] fv:Tenant A policy owner in the virtual fabric. A tenant can be either a private or a shared entity. For example, you can create a tenant with contexts and bridge domains shared by other tenants. A shared type of tenant is typically named common, default, or infra.
 
 
 ├
[V] vns:AbsGraph The abstract graph is made up of abstract nodes and used to define the traffic flow through a service function such as load balancing, SSL offload, and firewall. Abstract nodes are comprised of service nodes such as a service node balancer (SLB) or firewall (FW), abstract term nodes (the nodes that are connected to endpoint groups), and connections.
 
 
 
 ├
[V] vns:AbsTermNodeProv An abstract terminal node connected to contract provider.
 
 
 
 
 ├
[V] vns:InTerm An input terminal node. For abstract graphs (AbsGraph), InTerm refers to the terminal node at the input end.
 
 
 
 
 
 ├
[V] vns:RtFiltGraphAtt A target relation to an input terminal node. Note that this relation is an internal object.
[V] top:Root  This class represents the root element in the object hierarchy. All managed objects in the system are descendants of the Root element.
 ├
[V] fabric:Topology The root for IFC topology.
 
 ├
[V] fabric:Pod A pod.
 
 
 ├
[V] fabric:Node The root node for the APIC.
 
 
 
 ├
[V] ctx:Local The local Context.
 
 
 
 
 ├
[V] ctx:Application The context application.
 
 
 
 
 
 ├
[V] pol:Uni Represents policy definition/resolution universe.
 
 
 
 
 
 
 ├
[V] fv:Tenant A policy owner in the virtual fabric. A tenant can be either a private or a shared entity. For example, you can create a tenant with contexts and bridge domains shared by other tenants. A shared type of tenant is typically named common, default, or infra.
 
 
 
 
 
 
 
 ├
[V] vns:AbsGraph The abstract graph is made up of abstract nodes and used to define the traffic flow through a service function such as load balancing, SSL offload, and firewall. Abstract nodes are comprised of service nodes such as a service node balancer (SLB) or firewall (FW), abstract term nodes (the nodes that are connected to endpoint groups), and connections.
 
 
 
 
 
 
 
 
 ├
[V] vns:AbsTermNodeCon An abstract terminal node connected to a contract consumer.
 
 
 
 
 
 
 
 
 
 ├
[V] vns:InTerm An input terminal node. For abstract graphs (AbsGraph), InTerm refers to the terminal node at the input end.
 
 
 
 
 
 
 
 
 
 
 ├
[V] vns:RtFiltGraphAtt A target relation to an input terminal node. Note that this relation is an internal object.
[V] top:Root  This class represents the root element in the object hierarchy. All managed objects in the system are descendants of the Root element.
 ├
[V] pol:Uni Represents policy definition/resolution universe.
 
 ├
[V] fv:Tenant A policy owner in the virtual fabric. A tenant can be either a private or a shared entity. For example, you can create a tenant with contexts and bridge domains shared by other tenants. A shared type of tenant is typically named common, default, or infra.
 
 
 ├
[V] vns:AbsGraph The abstract graph is made up of abstract nodes and used to define the traffic flow through a service function such as load balancing, SSL offload, and firewall. Abstract nodes are comprised of service nodes such as a service node balancer (SLB) or firewall (FW), abstract term nodes (the nodes that are connected to endpoint groups), and connections.
 
 
 
 ├
[V] vns:AbsTermNodeCon An abstract terminal node connected to a contract consumer.
 
 
 
 
 ├
[V] vns:InTerm An input terminal node. For abstract graphs (AbsGraph), InTerm refers to the terminal node at the input end.
 
 
 
 
 
 ├
[V] vns:RtFiltGraphAtt A target relation to an input terminal node. Note that this relation is an internal object.
[V] top:Root  This class represents the root element in the object hierarchy. All managed objects in the system are descendants of the Root element.
 ├
[V] fabric:Topology The root for IFC topology.
 
 ├
[V] fabric:Pod A pod.
 
 
 ├
[V] fabric:Node The root node for the APIC.
 
 
 
 ├
[V] ctx:Local The local Context.
 
 
 
 
 ├
[V] ctx:Application The context application.
 
 
 
 
 
 ├
[V] pol:Uni Represents policy definition/resolution universe.
 
 
 
 
 
 
 ├
[V] fv:Tenant A policy owner in the virtual fabric. A tenant can be either a private or a shared entity. For example, you can create a tenant with contexts and bridge domains shared by other tenants. A shared type of tenant is typically named common, default, or infra.
 
 
 
 
 
 
 
 ├
[V] vns:GraphInst The instance of a service graph. All instance objects are implicit.
 
 
 
 
 
 
 
 
 ├
[V] vns:TermNodeInst A terminal node instance.
 
 
 
 
 
 
 
 
 
 ├
[V] vns:InTerm An input terminal node. For abstract graphs (AbsGraph), InTerm refers to the terminal node at the input end.
 
 
 
 
 
 
 
 
 
 
 ├
[V] vns:RtFiltGraphAtt A target relation to an input terminal node. Note that this relation is an internal object.
[V] top:Root  This class represents the root element in the object hierarchy. All managed objects in the system are descendants of the Root element.
 ├
[V] pol:Uni Represents policy definition/resolution universe.
 
 ├
[V] fv:Tenant A policy owner in the virtual fabric. A tenant can be either a private or a shared entity. For example, you can create a tenant with contexts and bridge domains shared by other tenants. A shared type of tenant is typically named common, default, or infra.
 
 
 ├
[V] vns:GraphInst The instance of a service graph. All instance objects are implicit.
 
 
 
 ├
[V] vns:TermNodeInst A terminal node instance.
 
 
 
 
 ├
[V] vns:InTerm An input terminal node. For abstract graphs (AbsGraph), InTerm refers to the terminal node at the input end.
 
 
 
 
 
 ├
[V] vns:RtFiltGraphAtt A target relation to an input terminal node. Note that this relation is an internal object.
[V] top:Root  This class represents the root element in the object hierarchy. All managed objects in the system are descendants of the Root element.
 ├
[V] fabric:Topology The root for IFC topology.
 
 ├
[V] fabric:Pod A pod.
 
 
 ├
[V] fabric:Node The root node for the APIC.
 
 
 
 ├
[V] ctx:Local The local Context.
 
 
 
 
 ├
[V] ctx:Application The context application.
 
 
 
 
 
 ├
[V] pol:Uni Represents policy definition/resolution universe.
 
 
 
 
 
 
 ├
[V] fv:Tenant A policy owner in the virtual fabric. A tenant can be either a private or a shared entity. For example, you can create a tenant with contexts and bridge domains shared by other tenants. A shared type of tenant is typically named common, default, or infra.
 
 
 
 
 
 
 
 ├
[V] vns:AbsGraph The abstract graph is made up of abstract nodes and used to define the traffic flow through a service function such as load balancing, SSL offload, and firewall. Abstract nodes are comprised of service nodes such as a service node balancer (SLB) or firewall (FW), abstract term nodes (the nodes that are connected to endpoint groups), and connections.
 
 
 
 
 
 
 
 
 ├
[V] vns:AbsTermNode An abstract terminal node. Abstract terminal nodes are typically attached to the endpoint groups, and are connected to the abstract graph (AbsGraph) through an abstract connection (AbsConnection).
 
 
 
 
 
 
 
 
 
 ├
[V] vns:InTerm An input terminal node. For abstract graphs (AbsGraph), InTerm refers to the terminal node at the input end.
 
 
 
 
 
 
 
 
 
 
 ├
[V] vns:RtFiltGraphAtt A target relation to an input terminal node. Note that this relation is an internal object.
[V] top:Root  This class represents the root element in the object hierarchy. All managed objects in the system are descendants of the Root element.
 ├
[V] pol:Uni Represents policy definition/resolution universe.
 
 ├
[V] fv:Tenant A policy owner in the virtual fabric. A tenant can be either a private or a shared entity. For example, you can create a tenant with contexts and bridge domains shared by other tenants. A shared type of tenant is typically named common, default, or infra.
 
 
 ├
[V] vns:AbsGraph The abstract graph is made up of abstract nodes and used to define the traffic flow through a service function such as load balancing, SSL offload, and firewall. Abstract nodes are comprised of service nodes such as a service node balancer (SLB) or firewall (FW), abstract term nodes (the nodes that are connected to endpoint groups), and connections.
 
 
 
 ├
[V] vns:AbsTermNode An abstract terminal node. Abstract terminal nodes are typically attached to the endpoint groups, and are connected to the abstract graph (AbsGraph) through an abstract connection (AbsConnection).
 
 
 
 
 ├
[V] vns:InTerm An input terminal node. For abstract graphs (AbsGraph), InTerm refers to the terminal node at the input end.
 
 
 
 
 
 ├
[V] vns:RtFiltGraphAtt A target relation to an input terminal node. Note that this relation is an internal object.


Contained Hierarchy
[V] vns:RtFiltGraphAtt A target relation to an input terminal node. Note that this relation is an internal object.


Inheritance
[V] reln:Inst This is generated and used only by internal processes.
 ├
[V] reln:From This is generated and used only by internal processes.
 
 ├
[V] pol:NFromRef Represents a target name.
 
 
 ├
[V] vns:RtFiltGraphAtt A target relation to an input terminal node. Note that this relation is an internal object.


Events
                


Faults
                


Fsms
                


Properties Summary
Defined in: vns:RtFiltGraphAtt
reln:ClassId
          scalar:Enum16
tCl  (vns:RtFiltGraphAtt:tCl)
           Overrides:reln:Inst:tCl
           null
reln:Dn
          reference:BinRef
tDn  (vns:RtFiltGraphAtt:tDn)
           Overrides:reln:Inst:tDn
           null
Defined in: mo:Resolvable
mo:Owner
          scalar:Enum8
lcOwn  (mo:Resolvable:lcOwn)
           A value that indicates how this object was created. For internal use only.
Defined in: mo:TopProps
mo:ModificationChildAction
          scalar:Bitmask32
childAction  (mo:TopProps:childAction)
           Delete or ignore. For internal use only.
reference:BinRef dn  (mo:TopProps:dn)
           A tag or metadata is a non-hierarchical keyword or term assigned to the fabric module.
reference:BinRN rn  (mo:TopProps:rn)
           Identifies an object from its siblings within the context of its parent object. The distinguished name contains a sequence of relative names.
mo:ModificationStatus
          scalar:Bitmask32
status  (mo:TopProps:status)
           The upgrade status. This property is for internal use only.
Defined in: mo:Modifiable
mo:TStamp
          scalar:Date
modTs  (mo:Modifiable:modTs)
           The time when this object was last modified.
Properties Detail

childAction

Type: mo:ModificationChildAction
Primitive Type: scalar:Bitmask32

Units: null
Encrypted: false
Access: implicit
Category: TopLevelChildAction
    Comments:
Delete or ignore. For internal use only.
Constants
deleteAll 16384u deleteAll NO COMMENTS
ignore 4096u ignore NO COMMENTS
deleteNonPresent 8192u deleteNonPresent NO COMMENTS
DEFAULT 0 --- This type is used to





dn

Type: reference:BinRef

Units: null
Encrypted: false
Access: implicit
Category: TopLevelDn
    Comments:
A tag or metadata is a non-hierarchical keyword or term assigned to the fabric module.



lcOwn

Type: mo:Owner
Primitive Type: scalar:Enum8

Units: null
Encrypted: false
Access: implicit
Category: TopLevelRegular
    Comments:
A value that indicates how this object was created. For internal use only.
Constants
local 0 Local NO COMMENTS
policy 1 Policy NO COMMENTS
replica 2 Replica NO COMMENTS
resolveOnBehalf 3 ResolvedOnBehalf NO COMMENTS
implicit 4 Implicit NO COMMENTS
DEFAULT local(0) Local NO COMMENTS





modTs

Type: mo:TStamp
Primitive Type: scalar:Date

Units: null
Encrypted: false
Access: implicit
Category: TopLevelRegular
    Comments:
The time when this object was last modified.
Constants
never 0ull never NO COMMENTS
DEFAULT never(0ull) never NO COMMENTS





rn

Type: reference:BinRN

Units: null
Encrypted: false
Access: implicit
Category: TopLevelRn
    Comments:
Identifies an object from its siblings within the context of its parent object. The distinguished name contains a sequence of relative names.



status

Type: mo:ModificationStatus
Primitive Type: scalar:Bitmask32

Units: null
Encrypted: false
Access: implicit
Category: TopLevelStatus
    Comments:
The upgrade status. This property is for internal use only.
Constants
created 2u created In a setter method: specifies that an object should be created. An error is returned if the object already exists.
In the return value of a setter method: indicates that an object has been created.
modified 4u modified In a setter method: specifies that an object should be modified
In the return value of a setter method: indicates that an object has been modified.
deleted 8u deleted In a setter method: specifies that an object should be deleted.
In the return value of a setter method: indicates that an object has been deleted.
DEFAULT 0 --- This type controls the life cycle of objects passed in the XML API.

When used in a setter method (such as configConfMo), the ModificationStatus specifies whether an object should be created, modified, deleted or removed.
In the return value of a setter method, the ModificationStatus indicates the actual operation that was performed. For example, the ModificationStatus is set to "created" if the object was created. The ModificationStatus is not set if the object was neither created, modified, deleted or removed.

When invoking a setter method, the ModificationStatus is optional:
If a setter method such as configConfMo is invoked and the ModificationStatus is not set, the system automatically determines if the object should be created or modified.






tCl

Type: reln:ClassId
Primitive Type: scalar:Enum16

Overrides:reln:Inst:tCl
Units: null Encrypted: false Access: implicit Category: TopLevelRegular
    Comments:
null
Constants
unspecified 0 unspecified NO COMMENTS
vzAFilterable 1314 --- NO COMMENTS
vzFilter 1362 --- NO COMMENTS
vzRFltP 1369 --- NO COMMENTS
actrlFlt 2490 --- NO COMMENTS
vzERFltP 5695 --- NO COMMENTS
DEFAULT vzAFilterable(1314) --- NO COMMENTS





tDn

Type: reln:Dn
Primitive Type: reference:BinRef

Overrides:reln:Inst:tDn
Units: null Encrypted: false Naming Property -- [NAMING RULES] Access: naming Category: TopLevelRegular
    Comments:
null