Class vns:VConn (CONCRETE)

Class ID:4906
Class Label: Function Connector
Encrypted: false - Exportable: false - Persistent: true - Configurable: false - Subject to Quota: Disabled - Abstraction Layer: Logical Model
Write Access: [NON CONFIGURABLE]
Read Access: [admin, nw-svc-device, nw-svc-policy]
Creatable/Deletable: yes (see Container Mos for details)
Possible Semantic Scopes: EPG, Fabric,
Semantic Scope Evaluation Rule: Parent
Monitoring Policy Source: Parent
Monitoring Flags : [ IsObservable: true, HasStats: true, HasFaults: true, HasHealth: true, HasEventRules: false ]

A virtual connector defines connectivity for a function on a service device such as a firewall, load balancer, or SSL offload.

Naming Rules
RN FORMAT: vConn-{name}

    [1] PREFIX=vConn- PROPERTY = name




DN FORMAT: 

[1] uni/vDev-{[priKey]}-tn-{[tnDn]}-ctx-{ctxName}/vGrp-{[priKey]}/vFunc-{name}/vConn-{name}

                


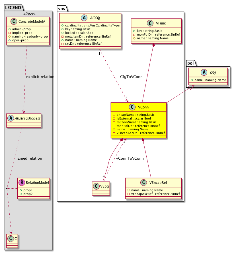
Diagram

Super Mo: pol:Obj,
Container Mos: vns:VFunc (deletable:yes),
Contained Mos: vns:VEncapRel,
Relations From: vns:ACCfg, vns:VEpg,
Relations: vns:RtCfgToVConn, vns:RtVConnToVConn,


Containers Hierarchies
[V] top:Root  This class represents the root element in the object hierarchy. All managed objects in the system are descendants of the Root element.
 ├
[V] fabric:Topology The root for IFC topology.
 
 ├
[V] fabric:Pod A pod.
 
 
 ├
[V] fabric:Node The root node for the APIC.
 
 
 
 ├
[V] ctx:Local The local Context.
 
 
 
 
 ├
[V] ctx:Application The context application.
 
 
 
 
 
 ├
[V] pol:Uni Represents policy definition/resolution universe.
 
 
 
 
 
 
 ├
[V] vns:VDev A collection of groups that can share parts of their configuration. This object is implicit.
 
 
 
 
 
 
 
 ├
[V] vns:VGrp A grouping of virtual functions in a single graph allows virtual functions on a service device to be combined without traffic egressing from the device.
 
 
 
 
 
 
 
 
 ├
[V] vns:VFunc A virtual function is a single function on a service device such as a firewall, a load balancer, or an SSL offloading device.
 
 
 
 
 
 
 
 
 
 ├
[V] vns:VConn A virtual connector defines connectivity for a function on a service device such as a firewall, load balancer, or SSL offload.
[V] top:Root  This class represents the root element in the object hierarchy. All managed objects in the system are descendants of the Root element.
 ├
[V] pol:Uni Represents policy definition/resolution universe.
 
 ├
[V] vns:VDev A collection of groups that can share parts of their configuration. This object is implicit.
 
 
 ├
[V] vns:VGrp A grouping of virtual functions in a single graph allows virtual functions on a service device to be combined without traffic egressing from the device.
 
 
 
 ├
[V] vns:VFunc A virtual function is a single function on a service device such as a firewall, a load balancer, or an SSL offloading device.
 
 
 
 
 ├
[V] vns:VConn A virtual connector defines connectivity for a function on a service device such as a firewall, load balancer, or SSL offload.


Contained Hierarchy
[V] vns:VConn A virtual connector defines connectivity for a function on a service device such as a firewall, load balancer, or SSL offload.
 ├
[V] fault:Counts An immutable object that provides the number of critical, major, minor, and warning faults raised on its parent object and its subtree.
 ├
[V] fault:Delegate Exposes internal faults to the user. A fault delegate object can be defined on IFC (for example, for an endpoint group) and when the fault is raised (for example, under an endpoint policy on a switch), a fault delegate object is created on IFC under the specified object. A fault delegate object follows the lifecycle of the original fault instance object, being created, modified, or deleted based on the changes of the original fault.
 ├
[V] fault:Inst Contains detailed information of a fault. This object is attached as a child of the object on which the fault condition occurred. One instance object is created for each fault condition of the parent object. A fault instance object is identified by a fault code.
 
 ├
[V] aaa:RbacAnnotation  RbacAnnotation is used for capturing rbac properties of any apic object Objects can append rbacannotations as Object->RbacAnnotation which is then checked for domain eligibility
 
 ├
[V] tag:Annotation 
 
 ├
[V] tag:Tag 
 ├
[V] health:Inst A base class for a health score instance.(Switch only)
 ├
[V] vns:RtCfgToVConn A target relation to a virtual connector. Note that this relation is an internal object.
 ├
[V] vns:RtVConnToVConn A target relation to a virtual connector. Note that this relation is an internal object.
 ├
[V] vns:VEncapRel A relation from a virtual connector to a virtual encapsulation association.
 ├
[V] vns:VEpg The virtual endpoint group.
 
 ├
[V] vns:RsVConnToEpgEp A source relation to a set of endpoints. Note that this relation is an internal object.
 
 ├
[V] vns:RsVConnToEpgSubnet A source relation to a set of endpoints. Note that this relation is an internal object.
 
 ├
[V] vns:RsVConnToVConn A source relation to a virtual connector. Note that this relation is an internal object.


Inheritance
[V] naming:NamedObject An abstract base class for an object that contains a name.
 ├
[V] pol:Obj Represents a generic policy object.
 
 ├
[V] vns:VConn A virtual connector defines connectivity for a function on a service device such as a firewall, load balancer, or SSL offload.


Stat Counters
scalar:Sint64 COUNTER: vns:TxPkts:txdrops(packets)
           Tx Dropped
          Comments: NO COMMENTS
scalar:Sint64 COUNTER: vns:TxPkts:txerrors(packets)
           Tx Errors
          Comments: NO COMMENTS
scalar:Sint64 COUNTER: vns:TxPkts:txpackets(packets)
           Tx
          Comments: NO COMMENTS
scalar:Sint64 COUNTER: vns:RxPkts:rxdrops(packets)
           Rx Dropped
          Comments: NO COMMENTS
scalar:Sint64 COUNTER: vns:RxPkts:rxerrors(packets)
           Rx Errors
          Comments: NO COMMENTS
scalar:Sint64 COUNTER: vns:RxPkts:rxpackets(packets)
           Rx
          Comments: NO COMMENTS


Stats
[V] vns:VConn A virtual connector defines connectivity for a function on a service device such as a firewall, load balancer, or SSL offload.
 ├
[V] vns:RxPkts15min A class that represents the most current statistics for Rx Packet counters in a 15 minute sampling interval. This class updates every 5 minutes.
 ├
[V] vns:RxPkts1d A class that represents the most current statistics for Rx Packet counters in a 1 day sampling interval. This class updates every hour.
 ├
[V] vns:RxPkts1h A class that represents the most current statistics for Rx Packet counters in a 1 hour sampling interval. This class updates every 15 minutes.
 ├
[V] vns:RxPkts1mo A class that represents the most current statistics for Rx Packet counters in a 1 month sampling interval. This class updates every day.
 ├
[V] vns:RxPkts1qtr A class that represents the most current statistics for Rx Packet counters in a 1 quarter sampling interval. This class updates every day.
 ├
[V] vns:RxPkts1w A class that represents the most current statistics for Rx Packet counters in a 1 week sampling interval. This class updates every day.
 ├
[V] vns:RxPkts1year A class that represents the most current statistics for Rx Packet counters in a 1 year sampling interval. This class updates every day.
 ├
[V] vns:RxPktsHist15min A class that represents historical statistics for Rx Packet counters in a 15 minute sampling interval. This class updates every 5 minutes.
 ├
[V] vns:RxPktsHist1d A class that represents historical statistics for Rx Packet counters in a 1 day sampling interval. This class updates every hour.
 ├
[V] vns:RxPktsHist1h A class that represents historical statistics for Rx Packet counters in a 1 hour sampling interval. This class updates every 15 minutes.
 ├
[V] vns:RxPktsHist1mo A class that represents historical statistics for Rx Packet counters in a 1 month sampling interval. This class updates every day.
 ├
[V] vns:RxPktsHist1qtr A class that represents historical statistics for Rx Packet counters in a 1 quarter sampling interval. This class updates every day.
 ├
[V] vns:RxPktsHist1w A class that represents historical statistics for Rx Packet counters in a 1 week sampling interval. This class updates every day.
 ├
[V] vns:RxPktsHist1year A class that represents historical statistics for Rx Packet counters in a 1 year sampling interval. This class updates every day.
 ├
[V] vns:TxPkts15min A class that represents the most current statistics for Tx Packet counters in a 15 minute sampling interval. This class updates every 5 minutes.
 ├
[V] vns:TxPkts1d A class that represents the most current statistics for Tx Packet counters in a 1 day sampling interval. This class updates every hour.
 ├
[V] vns:TxPkts1h A class that represents the most current statistics for Tx Packet counters in a 1 hour sampling interval. This class updates every 15 minutes.
 ├
[V] vns:TxPkts1mo A class that represents the most current statistics for Tx Packet counters in a 1 month sampling interval. This class updates every day.
 ├
[V] vns:TxPkts1qtr A class that represents the most current statistics for Tx Packet counters in a 1 quarter sampling interval. This class updates every day.
 ├
[V] vns:TxPkts1w A class that represents the most current statistics for Tx Packet counters in a 1 week sampling interval. This class updates every day.
 ├
[V] vns:TxPkts1year A class that represents the most current statistics for Tx Packet counters in a 1 year sampling interval. This class updates every day.
 ├
[V] vns:TxPktsHist15min A class that represents historical statistics for Tx Packet counters in a 15 minute sampling interval. This class updates every 5 minutes.
 ├
[V] vns:TxPktsHist1d A class that represents historical statistics for Tx Packet counters in a 1 day sampling interval. This class updates every hour.
 ├
[V] vns:TxPktsHist1h A class that represents historical statistics for Tx Packet counters in a 1 hour sampling interval. This class updates every 15 minutes.
 ├
[V] vns:TxPktsHist1mo A class that represents historical statistics for Tx Packet counters in a 1 month sampling interval. This class updates every day.
 ├
[V] vns:TxPktsHist1qtr A class that represents historical statistics for Tx Packet counters in a 1 quarter sampling interval. This class updates every day.
 ├
[V] vns:TxPktsHist1w A class that represents historical statistics for Tx Packet counters in a 1 week sampling interval. This class updates every day.
 ├
[V] vns:TxPktsHist1year A class that represents historical statistics for Tx Packet counters in a 1 year sampling interval. This class updates every day.


Events
                


Faults
                


Fsms
                


Properties Summary
Defined in: vns:VConn
string:Basic encapName  (vns:VConn:encapName)
           The virtual connector encapsulation.
scalar:Bool isExternal  (vns:VConn:isExternal)
           A value to determine if this is an external connector.
string:Basic mConnName  (vns:VConn:mConnName)
          
reference:BinRef monPolDn  (vns:VConn:monPolDn)
           The monitoring policy attached to this observable object.
naming:Name
          string:Basic
name  (vns:VConn:name)
           Overrides:pol:Obj:name | naming:NamedObject:name
           The virtual connector name.
reference:BinRef vEncapAscDn  (vns:VConn:vEncapAscDn)
          
Defined in: naming:NamedObject
naming:NameAlias
          string:Basic
nameAlias  (naming:NamedObject:nameAlias)
           NO COMMENTS
Defined in: mo:Resolvable
mo:Owner
          scalar:Enum8
lcOwn  (mo:Resolvable:lcOwn)
           A value that indicates how this object was created. For internal use only.
Defined in: mo:TopProps
mo:ModificationChildAction
          scalar:Bitmask32
childAction  (mo:TopProps:childAction)
           Delete or ignore. For internal use only.
reference:BinRef dn  (mo:TopProps:dn)
           A tag or metadata is a non-hierarchical keyword or term assigned to the fabric module.
reference:BinRN rn  (mo:TopProps:rn)
           Identifies an object from its siblings within the context of its parent object. The distinguished name contains a sequence of relative names.
mo:ModificationStatus
          scalar:Bitmask32
status  (mo:TopProps:status)
           The upgrade status. This property is for internal use only.
Defined in: mo:Modifiable
mo:TStamp
          scalar:Date
modTs  (mo:Modifiable:modTs)
           The time when this object was last modified.
Properties Detail

childAction

Type: mo:ModificationChildAction
Primitive Type: scalar:Bitmask32

Units: null
Encrypted: false
Access: implicit
Category: TopLevelChildAction
    Comments:
Delete or ignore. For internal use only.
Constants
deleteAll 16384u deleteAll NO COMMENTS
ignore 4096u ignore NO COMMENTS
deleteNonPresent 8192u deleteNonPresent NO COMMENTS
DEFAULT 0 --- This type is used to





dn

Type: reference:BinRef

Units: null
Encrypted: false
Access: implicit
Category: TopLevelDn
    Comments:
A tag or metadata is a non-hierarchical keyword or term assigned to the fabric module.



encapName

Type: string:Basic

Units: null
Encrypted: false
Access: implicit
Category: TopLevelRegular
    Comments:
The virtual connector encapsulation.



isExternal

Type: scalar:Bool

Units: null
Encrypted: false
Access: implicit
Category: TopLevelRegular
    Comments:
A value to determine if this is an external connector.
Constants
no false --- NO COMMENTS
yes true --- NO COMMENTS
DEFAULT yes(true) --- NO COMMENTS





lcOwn

Type: mo:Owner
Primitive Type: scalar:Enum8

Units: null
Encrypted: false
Access: implicit
Category: TopLevelRegular
    Comments:
A value that indicates how this object was created. For internal use only.
Constants
local 0 Local NO COMMENTS
policy 1 Policy NO COMMENTS
replica 2 Replica NO COMMENTS
resolveOnBehalf 3 ResolvedOnBehalf NO COMMENTS
implicit 4 Implicit NO COMMENTS
DEFAULT local(0) Local NO COMMENTS





mConnName

Type: string:Basic

Units: null
Encrypted: false
Access: implicit
Category: TopLevelRegular
    Comments:



modTs

Type: mo:TStamp
Primitive Type: scalar:Date

Units: null
Encrypted: false
Access: implicit
Category: TopLevelRegular
    Comments:
The time when this object was last modified.
Constants
never 0ull never NO COMMENTS
DEFAULT never(0ull) never NO COMMENTS





monPolDn

Type: reference:BinRef

Units: null
Encrypted: false
Access: implicit
Category: TopLevelRegular
    Comments:
The monitoring policy attached to this observable object.



name

Type: naming:Name
Primitive Type: string:Basic

Overrides:pol:Obj:name  |  naming:NamedObject:name
Units: null Encrypted: false Naming Property -- [NAMING RULES] Access: naming Category: TopLevelRegular
    Comments:
The virtual connector name.



nameAlias

Type: naming:NameAlias
Primitive Type: string:Basic

Units: null
Encrypted: false
Access: admin
Category: TopLevelRegular
    Comments:
NO COMMENTS



rn

Type: reference:BinRN

Units: null
Encrypted: false
Access: implicit
Category: TopLevelRn
    Comments:
Identifies an object from its siblings within the context of its parent object. The distinguished name contains a sequence of relative names.



status

Type: mo:ModificationStatus
Primitive Type: scalar:Bitmask32

Units: null
Encrypted: false
Access: implicit
Category: TopLevelStatus
    Comments:
The upgrade status. This property is for internal use only.
Constants
created 2u created In a setter method: specifies that an object should be created. An error is returned if the object already exists.
In the return value of a setter method: indicates that an object has been created.
modified 4u modified In a setter method: specifies that an object should be modified
In the return value of a setter method: indicates that an object has been modified.
deleted 8u deleted In a setter method: specifies that an object should be deleted.
In the return value of a setter method: indicates that an object has been deleted.
DEFAULT 0 --- This type controls the life cycle of objects passed in the XML API.

When used in a setter method (such as configConfMo), the ModificationStatus specifies whether an object should be created, modified, deleted or removed.
In the return value of a setter method, the ModificationStatus indicates the actual operation that was performed. For example, the ModificationStatus is set to "created" if the object was created. The ModificationStatus is not set if the object was neither created, modified, deleted or removed.

When invoking a setter method, the ModificationStatus is optional:
If a setter method such as configConfMo is invoked and the ModificationStatus is not set, the system automatically determines if the object should be created or modified.






vEncapAscDn

Type: reference:BinRef

Units: null
Encrypted: false
Access: implicit
Category: TopLevelRegular
    Comments: