Class vns:VOspfVEncapAsc (CONCRETE)

Class ID:6151
Class Label: OSPF Connector Configuration
Encrypted: true - Exportable: false - Persistent: true - Configurable: false - Subject to Quota: Disabled - Abstraction Layer: Logical Model
Write Access: [NON CONFIGURABLE]
Read Access: [admin, nw-svc-device, nw-svc-policy]
Creatable/Deletable: yes (see Container Mos for details)
Possible Semantic Scopes: EPG, Fabric,
Semantic Scope Evaluation Rule: Parent
Monitoring Policy Source: Parent
Monitoring Flags : [ IsObservable: true, HasStats: false, HasFaults: true, HasHealth: true, HasEventRules: false ]



Naming Rules
RN FORMAT: vOspfVEncapAsc

    [1] PREFIX=vOspfVEncapAsc


DN FORMAT: 

[1] uni/vDev-{[priKey]}-tn-{[tnDn]}-ctx-{ctxName}/vEncapAsc-{name}/vOspfVEncapAsc

                


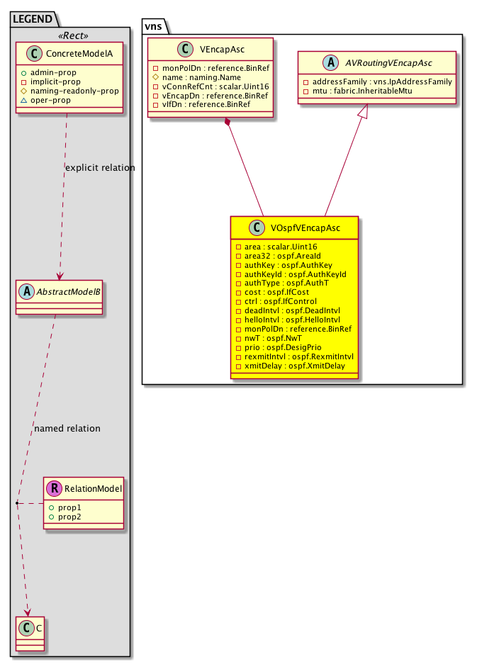
Diagram

Super Mo: vns:AVRoutingVEncapAsc,
Container Mos: vns:VEncapAsc (deletable:yes),


Containers Hierarchies
[V] top:Root  This class represents the root element in the object hierarchy. All managed objects in the system are descendants of the Root element.
 ├
[V] fabric:Topology The root for IFC topology.
 
 ├
[V] fabric:Pod A pod.
 
 
 ├
[V] fabric:Node The root node for the APIC.
 
 
 
 ├
[V] ctx:Local The local Context.
 
 
 
 
 ├
[V] ctx:Application The context application.
 
 
 
 
 
 ├
[V] pol:Uni Represents policy definition/resolution universe.
 
 
 
 
 
 
 ├
[V] vns:VDev A collection of groups that can share parts of their configuration. This object is implicit.
 
 
 
 
 
 
 
 ├
[V] vns:VEncapAsc The virtual encapsulation association.
 
 
 
 
 
 
 
 
 ├
[V] vns:VOspfVEncapAsc 
[V] top:Root  This class represents the root element in the object hierarchy. All managed objects in the system are descendants of the Root element.
 ├
[V] pol:Uni Represents policy definition/resolution universe.
 
 ├
[V] vns:VDev A collection of groups that can share parts of their configuration. This object is implicit.
 
 
 ├
[V] vns:VEncapAsc The virtual encapsulation association.
 
 
 
 ├
[V] vns:VOspfVEncapAsc 


Contained Hierarchy
[V] vns:VOspfVEncapAsc 
 ├
[V] fault:Counts An immutable object that provides the number of critical, major, minor, and warning faults raised on its parent object and its subtree.
 ├
[V] fault:Delegate Exposes internal faults to the user. A fault delegate object can be defined on IFC (for example, for an endpoint group) and when the fault is raised (for example, under an endpoint policy on a switch), a fault delegate object is created on IFC under the specified object. A fault delegate object follows the lifecycle of the original fault instance object, being created, modified, or deleted based on the changes of the original fault.
 ├
[V] fault:Inst Contains detailed information of a fault. This object is attached as a child of the object on which the fault condition occurred. One instance object is created for each fault condition of the parent object. A fault instance object is identified by a fault code.
 
 ├
[V] aaa:RbacAnnotation  RbacAnnotation is used for capturing rbac properties of any apic object Objects can append rbacannotations as Object->RbacAnnotation which is then checked for domain eligibility
 
 ├
[V] tag:Annotation 
 
 ├
[V] tag:Tag 
 ├
[V] health:Inst A base class for a health score instance.(Switch only)


Inheritance
[V] naming:NamedObject An abstract base class for an object that contains a name.
 ├
[V] vns:AL4L7ServiceFault An abstract base class for attaching faults on service managed objects.
 
 ├
[V] vns:AVRoutingVEncapAsc 
 
 
 ├
[V] vns:VOspfVEncapAsc 


Events
                


Faults
                vns:AL4L7ServiceFault:serviceCriticalFault
vns:AL4L7ServiceFault:serviceMajorFault
vns:AL4L7ServiceFault:serviceMinorFault
vns:AL4L7ServiceFault:serviceWarningFault


Fsms
                


Properties Summary
Defined in: vns:VOspfVEncapAsc
scalar:Uint16 area  (vns:VOspfVEncapAsc:area)
           The OSPF Area ID. An area is a logical collection of OSPF networks, routers, and links that have the same area identification. A router within an area must maintain a topological database for the area to which it belongs. The router doesn't have detailed information about network topology outside of its area, thereby reducing the size of its database. Areas limit the scope of route information distribution. It is not possible to do route update filtering within an area. The link-state database (LSDB) of routers within the same area must be synchronized and be exactly the same; however, route summarization and filtering is possible between different areas. The main benefit of creating areas is a reduction in the number of routes to propagate?by the filtering and the summarization of routes. Areas are identified by an area ID. Cisco IOS software supports area IDs expressed in IP address format or decimal format, for example, area 0.0.0.0 is equal to area 0.
ospf:AreaId
          address:IPv4
area32  (vns:VOspfVEncapAsc:area32)
           NO COMMENTS
ospf:AuthKey
          string:Password
authKey  (vns:VOspfVEncapAsc:authKey)
           The OSPF authentication key specifier.
ospf:AuthKeyId
          scalar:UByte
authKeyId  (vns:VOspfVEncapAsc:authKeyId)
           The authentication key ID.
ospf:AuthT
          scalar:Enum8
authType  (vns:VOspfVEncapAsc:authType)
           The OSPF authentication type specifier. The type options are; default, md5, none, and simple.
ospf:IfCost
          scalar:Uint16
cost  (vns:VOspfVEncapAsc:cost)
           The OSPF Area cost for the default summary LSAs. The Area cost is used with NSSA and stub area types only.
ospf:IfControl
          scalar:Bitmask8
ctrl  (vns:VOspfVEncapAsc:ctrl)
           The control state.
ospf:DeadIntvl
          scalar:Uint16
deadIntvl  (vns:VOspfVEncapAsc:deadIntvl)
           The interval between hello packets from a neighbor before the router declares the neighbor as down. This value must be the same for all networking devices on a specific network. Specifying a smaller dead interval (seconds) will give faster detection of a neighbor being down and improve convergence, but might cause more routing instability.
ospf:HelloIntvl
          scalar:Uint16
helloIntvl  (vns:VOspfVEncapAsc:helloIntvl)
           The hello interval.
reference:BinRef monPolDn  (vns:VOspfVEncapAsc:monPolDn)
           The monitoring policy attached to this observable object.
ospf:NwT
          scalar:Enum8
nwT  (vns:VOspfVEncapAsc:nwT)
           The OSPF interface policy network type. OSPF supports point-to-point and broadcast.
ospf:DesigPrio
          scalar:UByte
prio  (vns:VOspfVEncapAsc:prio)
           The QoS priority class ID.
ospf:RexmitIntvl
          scalar:Uint16
rexmitIntvl  (vns:VOspfVEncapAsc:rexmitIntvl)
           The interval between LSA retransmissions. The retransmit interval occurs while the router is waiting for an acknowledgement from the neighbor router that it received the LSA. If no acknowlegment is received at the end of the interval, then the LSA is resent.
ospf:XmitDelay
          scalar:Uint16
xmitDelay  (vns:VOspfVEncapAsc:xmitDelay)
           The delay time needed to send an LSA update packet. OSPF increments the LSA age time by the transmit delay amount before transmitting the LSA update. You should take into account the transmission and propagation delays for the interface when you set this value.
Defined in: vns:AVRoutingVEncapAsc
vns:IpAddressFamily
          scalar:Bitmask8
addressFamily  (vns:AVRoutingVEncapAsc:addressFamily)
          
fabric:InheritableMtu
          scalar:Uint32
mtu  (vns:AVRoutingVEncapAsc:mtu)
           The administrative MTU port on the aggregated interface.
Defined in: vns:AL4L7ServiceFault
scalar:Uint32 faultCode  (vns:AL4L7ServiceFault:faultCode)
           The code corresponding to a service fault. The code characterizes information about the fault. The fault may be reported while updating a configuration or polling for health or counter values.
string:Basic faultMessage  (vns:AL4L7ServiceFault:faultMessage)
           The message returned with a service fault. The message provides descriptive information about the fault. The fault may be reported while updating a configuration or polling for health or counter values.
condition:Severity
          scalar:Enum8
faultSeverity  (vns:AL4L7ServiceFault:faultSeverity)
           The severity of a service fault. The fault may be reported while updating a configuration or polling for health or counter values.
Defined in: naming:NamedObject
naming:Name
          string:Basic
name  (naming:NamedObject:name)
           The name of the object.
naming:NameAlias
          string:Basic
nameAlias  (naming:NamedObject:nameAlias)
           NO COMMENTS
Defined in: mo:Resolvable
mo:Owner
          scalar:Enum8
lcOwn  (mo:Resolvable:lcOwn)
           A value that indicates how this object was created. For internal use only.
Defined in: mo:TopProps
mo:ModificationChildAction
          scalar:Bitmask32
childAction  (mo:TopProps:childAction)
           Delete or ignore. For internal use only.
reference:BinRef dn  (mo:TopProps:dn)
           A tag or metadata is a non-hierarchical keyword or term assigned to the fabric module.
reference:BinRN rn  (mo:TopProps:rn)
           Identifies an object from its siblings within the context of its parent object. The distinguished name contains a sequence of relative names.
mo:ModificationStatus
          scalar:Bitmask32
status  (mo:TopProps:status)
           The upgrade status. This property is for internal use only.
Defined in: mo:Modifiable
mo:TStamp
          scalar:Date
modTs  (mo:Modifiable:modTs)
           The time when this object was last modified.
Properties Detail

addressFamily

Type: vns:IpAddressFamily
Primitive Type: scalar:Bitmask8

Units: null
Encrypted: false
Access: implicit
Category: TopLevelRegular
    Comments:
Constants
ipv4 1 IPv4 NO COMMENTS
ipv6 2 IPv6 NO COMMENTS
DEFAULT 0 --- Bitmap of supported IP address families





area

Type: scalar:Uint16

Units: null
Encrypted: false
Access: implicit
Category: TopLevelRegular
    Comments:
The OSPF Area ID. An area is a logical collection of OSPF networks, routers, and links that have the same area identification. A router within an area must maintain a topological database for the area to which it belongs. The router doesn't have detailed information about network topology outside of its area, thereby reducing the size of its database. Areas limit the scope of route information distribution. It is not possible to do route update filtering within an area. The link-state database (LSDB) of routers within the same area must be synchronized and be exactly the same; however, route summarization and filtering is possible between different areas. The main benefit of creating areas is a reduction in the number of routes to propagate?by the filtering and the summarization of routes. Areas are identified by an area ID. Cisco IOS software supports area IDs expressed in IP address format or decimal format, for example, area 0.0.0.0 is equal to area 0.



area32

Type: ospf:AreaId
Primitive Type: address:IPv4

Units: null
Encrypted: false
Access: implicit
Category: TopLevelRegular
    Comments:
NO COMMENTS
Constants
backbone 0u Backbone area NO COMMENTS
defaultValue 1u --- NO COMMENTS





authKey

Type: ospf:AuthKey
Primitive Type: string:Password

Like: ospf:AIfP:authKey
Units: null
Encrypted: true
Access: implicit
Category: TopLevelRegular
    Comments:
The OSPF authentication key specifier.



authKeyId

Type: ospf:AuthKeyId
Primitive Type: scalar:UByte

Like: ospf:AIfP:authKeyId
Units: null
Encrypted: false
Access: implicit
Category: TopLevelRegular
    Comments:
The authentication key ID.
Constants
defaultValue 1 --- NO COMMENTS





authType

Type: ospf:AuthT
Primitive Type: scalar:Enum8

Like: ospf:AIfP:authType
Units: null
Encrypted: false
Access: implicit
Category: TopLevelRegular
    Comments:
The OSPF authentication type specifier. The type options are; default, md5, none, and simple.
Constants
none 0 No authentication None
simple 1 Simple authentication Simple
md5 2 MD5 authentication MD5
DEFAULT none(0) No authentication None





childAction

Type: mo:ModificationChildAction
Primitive Type: scalar:Bitmask32

Units: null
Encrypted: false
Access: implicit
Category: TopLevelChildAction
    Comments:
Delete or ignore. For internal use only.
Constants
deleteAll 16384u deleteAll NO COMMENTS
ignore 4096u ignore NO COMMENTS
deleteNonPresent 8192u deleteNonPresent NO COMMENTS
DEFAULT 0 --- This type is used to





cost

Type: ospf:IfCost
Primitive Type: scalar:Uint16

Like: ospf:AIf:cost
Units: null
Encrypted: false
Access: implicit
Category: TopLevelRegular
    Comments:
The OSPF Area cost for the default summary LSAs. The Area cost is used with NSSA and stub area types only.
Constants
unspecified 0 Unspecified NO COMMENTS
DEFAULT unspecified(0) Unspecified NO COMMENTS





ctrl

Type: ospf:IfControl
Primitive Type: scalar:Bitmask8

Units: null
Encrypted: false
Access: implicit
Category: TopLevelRegular
    Comments:
The control state.
Constants
unspecified 0 Unspecified Unspecified
passive 1 Passive participation Passive, the interface doesn't participate in OSPF protocol and will not establish adjacencies or send routing updates. However the interface is announced as part of the routing network
mtu-ignore 2 MTU ignore MTU ignore, disables MTU mismatch detection on an interface.
advert-subnet 4 Advertise subnet Advertise ip subnet instead of a host mask in the router LSA
bfd 8 BFD Bidirectional Forwarding Detection
DEFAULT unspecified(0) Unspecified Unspecified





deadIntvl

Type: ospf:DeadIntvl
Primitive Type: scalar:Uint16

Like: ospf:AIf:deadIntvl
Units: sec
Encrypted: false
Access: implicit
Category: TopLevelRegular
    Comments:
The interval between hello packets from a neighbor before the router declares the neighbor as down. This value must be the same for all networking devices on a specific network. Specifying a smaller dead interval (seconds) will give faster detection of a neighbor being down and improve convergence, but might cause more routing instability.
Constants
defaultValue 40 --- NO COMMENTS





dn

Type: reference:BinRef

Units: null
Encrypted: false
Access: implicit
Category: TopLevelDn
    Comments:
A tag or metadata is a non-hierarchical keyword or term assigned to the fabric module.



faultCode

Type: scalar:Uint32

Units: null
Encrypted: false
Access: oper
Category: TopLevelRegular
    Comments:
The code corresponding to a service fault. The code characterizes information about the fault. The fault may be reported while updating a configuration or polling for health or counter values.



faultMessage

Type: string:Basic

Units: null
Encrypted: false
Access: oper
Category: TopLevelRegular
    Comments:
The message returned with a service fault. The message provides descriptive information about the fault. The fault may be reported while updating a configuration or polling for health or counter values.



faultSeverity

Type: condition:Severity
Primitive Type: scalar:Enum8

Units: null
Encrypted: false
Access: oper
Category: TopLevelRegular
    Comments:
The severity of a service fault. The fault may be reported while updating a configuration or polling for health or counter values.
Constants
cleared 0 cleared The Cleared severity level indicates the clearing of one or more previously reported alarms. This alarm clears all alarms for this managed object that have the same Alarm type, Probable cause and Specific problems (if given). Multiple associated notifications may be cleared by using the Correlated notifications parameter (defined below).
info 1 info NO COMMENTS
warning 2 warning The Warning severity level indicates the detection of a potential or impending service affecting fault, before any significant effects have been felt. Action should be taken to further diagnose (if necessary) and correct the problem in order to prevent it from becoming a more serious service affecting fault.
minor 3 minor The Minor severity level indicates the existence of a non-service affecting fault condition and that corrective action should be taken in order to prevent a more serious (for example, service affecting) fault. Such a severity can be reported, for example, when the detected alarm condition is not currently degrading the capacity of the managed object.
major 4 major The Major severity level indicates that a service affecting condition has developed and an urgent corrective action is required. Such a severity can be reported, for example, when there is a severe degradation in the capability of the managed object and its full capability must be restored.
critical 5 critical The Critical severity level indicates that a service affecting condition has occurred and an immediate corrective action is required. Such a severity can be reported, for example, when a managed object becomes totally out of service and its capability must be restored.
DEFAULT minor(3) minor The Minor severity level indicates the existence of a non-service affecting fault condition and that corrective action should be taken in order to prevent a more serious (for example, service affecting) fault. Such a severity can be reported, for example, when the detected alarm condition is not currently degrading the capacity of the managed object.





helloIntvl

Type: ospf:HelloIntvl
Primitive Type: scalar:Uint16

Like: ospf:AIf:helloIntvl
Units: sec
Encrypted: false
Access: implicit
Category: TopLevelRegular
    Comments:
The hello interval.
Constants
defaultValue 10 --- NO COMMENTS





lcOwn

Type: mo:Owner
Primitive Type: scalar:Enum8

Units: null
Encrypted: false
Access: implicit
Category: TopLevelRegular
    Comments:
A value that indicates how this object was created. For internal use only.
Constants
local 0 Local NO COMMENTS
policy 1 Policy NO COMMENTS
replica 2 Replica NO COMMENTS
resolveOnBehalf 3 ResolvedOnBehalf NO COMMENTS
implicit 4 Implicit NO COMMENTS
DEFAULT local(0) Local NO COMMENTS





modTs

Type: mo:TStamp
Primitive Type: scalar:Date

Units: null
Encrypted: false
Access: implicit
Category: TopLevelRegular
    Comments:
The time when this object was last modified.
Constants
never 0ull never NO COMMENTS
DEFAULT never(0ull) never NO COMMENTS





monPolDn

Type: reference:BinRef

Units: null
Encrypted: false
Access: implicit
Category: TopLevelRegular
    Comments:
The monitoring policy attached to this observable object.



mtu

Type: fabric:InheritableMtu
Primitive Type: scalar:Uint32

Units: bytes
Encrypted: false
Access: implicit
Category: TopLevelRegular
    Comments:
The administrative MTU port on the aggregated interface.
Constants
inherit 1u inherit NO COMMENTS
DEFAULT inherit(1u) inherit NO COMMENTS





name

Type: naming:Name
Primitive Type: string:Basic

Like: naming:Named:name
Units: null
Encrypted: false
Access: admin
Category: TopLevelRegular
    Comments:
The name of the object.



nameAlias

Type: naming:NameAlias
Primitive Type: string:Basic

Units: null
Encrypted: false
Access: admin
Category: TopLevelRegular
    Comments:
NO COMMENTS



nwT

Type: ospf:NwT
Primitive Type: scalar:Enum8

Like: ospf:AIf:nwT
Units: null
Encrypted: false
Access: implicit
Category: TopLevelRegular
    Comments:
The OSPF interface policy network type. OSPF supports point-to-point and broadcast.
Constants
unspecified 0 Unspecified Unspecified
p2p 1 Point-to-point p2p interface
bcast 2 Broadcast Broadcast interface
DEFAULT unspecified(0) Unspecified Unspecified





prio

Type: ospf:DesigPrio
Primitive Type: scalar:UByte

Like: ospf:AIf:prio
Units: null
Encrypted: false
Access: implicit
Category: TopLevelRegular
    Comments:
The QoS priority class ID.
Constants
defaultValue 1 --- NO COMMENTS





rexmitIntvl

Type: ospf:RexmitIntvl
Primitive Type: scalar:Uint16

Like: ospf:AIf:rexmitIntvl
Units: sec
Encrypted: false
Access: implicit
Category: TopLevelRegular
    Comments:
The interval between LSA retransmissions. The retransmit interval occurs while the router is waiting for an acknowledgement from the neighbor router that it received the LSA. If no acknowlegment is received at the end of the interval, then the LSA is resent.
Constants
defaultValue 5 --- NO COMMENTS





rn

Type: reference:BinRN

Units: null
Encrypted: false
Access: implicit
Category: TopLevelRn
    Comments:
Identifies an object from its siblings within the context of its parent object. The distinguished name contains a sequence of relative names.



status

Type: mo:ModificationStatus
Primitive Type: scalar:Bitmask32

Units: null
Encrypted: false
Access: implicit
Category: TopLevelStatus
    Comments:
The upgrade status. This property is for internal use only.
Constants
created 2u created In a setter method: specifies that an object should be created. An error is returned if the object already exists.
In the return value of a setter method: indicates that an object has been created.
modified 4u modified In a setter method: specifies that an object should be modified
In the return value of a setter method: indicates that an object has been modified.
deleted 8u deleted In a setter method: specifies that an object should be deleted.
In the return value of a setter method: indicates that an object has been deleted.
DEFAULT 0 --- This type controls the life cycle of objects passed in the XML API.

When used in a setter method (such as configConfMo), the ModificationStatus specifies whether an object should be created, modified, deleted or removed.
In the return value of a setter method, the ModificationStatus indicates the actual operation that was performed. For example, the ModificationStatus is set to "created" if the object was created. The ModificationStatus is not set if the object was neither created, modified, deleted or removed.

When invoking a setter method, the ModificationStatus is optional:
If a setter method such as configConfMo is invoked and the ModificationStatus is not set, the system automatically determines if the object should be created or modified.






xmitDelay

Type: ospf:XmitDelay
Primitive Type: scalar:Uint16

Like: ospf:AIf:xmitDelay
Units: sec
Encrypted: false
Access: implicit
Category: TopLevelRegular
    Comments:
The delay time needed to send an LSA update packet. OSPF increments the LSA age time by the transmit delay amount before transmitting the LSA update. You should take into account the transmission and propagation delays for the interface when you set this value.
Constants
defaultValue 1 --- NO COMMENTS