Class vsanmgr:Entity (CONCRETE)

Class ID:8445
Class Label: Vsan Manager Entity
Encrypted: false - Exportable: false - Persistent: false - Configurable: false - Subject to Quota: Disabled - Abstraction Layer: Concrete Model
Write Access: [NON CONFIGURABLE]
Read Access: [access-connectivity-l2, admin]
Creatable/Deletable: no (see Container Mos for details)
Semantic Scope: Fabric
Semantic Scope Evaluation Rule: Parent
Monitoring Policy Source: Parent
Monitoring Flags : [ IsObservable: true, HasStats: false, HasFaults: false, HasHealth: true, HasEventRules: false ]

Holds Vsan-mgr control plane entity information

Naming Rules
RN FORMAT: vsanmgr

    [1] PREFIX=vsanmgr


DN FORMAT: 

[0] topology/pod-{id}/node-{id}/sys/vsanmgr

[1] sys/vsanmgr

                


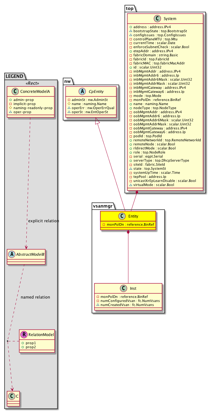
Diagram

Super Mo: nw:CpEntity,
Container Mos: top:System (deletable:no),
Contained Mos: vsanmgr:Inst,


Containers Hierarchies
[V] top:Root  This class represents the root element in the object hierarchy. All managed objects in the system are descendants of the Root element.
 ├
[V] fabric:Topology The root for IFC topology.
 
 ├
[V] fabric:Pod A pod.
 
 
 ├
[V] fabric:Node The root node for the APIC.
 
 
 
 ├
[V] top:System The APIC uses a policy model to combine data into a health score. Health scores can be aggregated for a variety of areas such as for the infrastructure, applications, or services. The category health score is calculated using a Lp -Norm formula. The health score penalty equals 100 minus the health score. The health score penalty represents the overall health score penalties of a set of MOs that belong to a given category and are children or direc...
 
 
 
 
 ├
[V] vsanmgr:Entity  Holds Vsan-mgr control plane entity information
[V] top:Root  This class represents the root element in the object hierarchy. All managed objects in the system are descendants of the Root element.
 ├
[V] top:System The APIC uses a policy model to combine data into a health score. Health scores can be aggregated for a variety of areas such as for the infrastructure, applications, or services. The category health score is calculated using a Lp -Norm formula. The health score penalty equals 100 minus the health score. The health score penalty represents the overall health score penalties of a set of MOs that belong to a given category and are children or direc...
 
 ├
[V] vsanmgr:Entity  Holds Vsan-mgr control plane entity information


Contained Hierarchy
[V] vsanmgr:Entity  Holds Vsan-mgr control plane entity information
 ├
[V] fault:Counts An immutable object that provides the number of critical, major, minor, and warning faults raised on its parent object and its subtree.
 ├
[V] health:Inst A base class for a health score instance.(Switch only)
 ├
[V] vsanmgr:Inst  This objects hold per vsan-mgr instance information. There is only one instance of vsan-mgr running in the system today
 
 ├
[V] fault:Counts An immutable object that provides the number of critical, major, minor, and warning faults raised on its parent object and its subtree.
 
 ├
[V] fault:Inst Contains detailed information of a fault. This object is attached as a child of the object on which the fault condition occurred. One instance object is created for each fault condition of the parent object. A fault instance object is identified by a fault code.
 
 
 ├
[V] aaa:RbacAnnotation  RbacAnnotation is used for capturing rbac properties of any apic object Objects can append rbacannotations as Object->RbacAnnotation which is then checked for domain eligibility
 
 
 ├
[V] tag:Annotation 
 
 
 ├
[V] tag:Tag 
 
 ├
[V] health:Inst A base class for a health score instance.(Switch only)
 
 ├
[V] vsanmgr:VsanMbrIf  VsanMbrIf class


Inheritance
[V] nw:Item Ignore.
 ├
[V] nw:Conn A connection abstraction.
 
 ├
[V] nw:GEp A group endpoint abstraction.
 
 
 ├
[V] nw:CpEntity The control plane entity abstraction. This object represents a feature or protocol on the switch. For example, OSPF and VPC features.
 
 
 
 ├
[V] vsanmgr:Entity  Holds Vsan-mgr control plane entity information


Events
                


Faults
                


Fsms
                


Properties Summary
Defined in: vsanmgr:Entity
reference:BinRef monPolDn  (vsanmgr:Entity:monPolDn)
           Monitoring policy attached to this observable object
Defined in: nw:CpEntity
nw:AdminSt
          scalar:Enum8
adminSt  (nw:CpEntity:adminSt)
           The administrative state of the object or policy.
naming:Name
          string:Basic
name  (nw:CpEntity:name)
           Overrides:nw:Conn:name
           The name of the object.
nw:OperErrQual
          scalar:Bitmask64
operErr  (nw:CpEntity:operErr)
          
nw:EntOperSt
          scalar:Enum8
operSt  (nw:CpEntity:operSt)
           The runtime state of the object or policy.
Defined in: mo:TopProps
mo:ModificationChildAction
          scalar:Bitmask32
childAction  (mo:TopProps:childAction)
           Delete or ignore. For internal use only.
reference:BinRef dn  (mo:TopProps:dn)
           A tag or metadata is a non-hierarchical keyword or term assigned to the fabric module.
reference:BinRN rn  (mo:TopProps:rn)
           Identifies an object from its siblings within the context of its parent object. The distinguished name contains a sequence of relative names.
mo:ModificationStatus
          scalar:Bitmask32
status  (mo:TopProps:status)
           The upgrade status. This property is for internal use only.
Defined in: mo:Modifiable
mo:TStamp
          scalar:Date
modTs  (mo:Modifiable:modTs)
           The time when this object was last modified.
Properties Detail

adminSt

Type: nw:AdminSt
Primitive Type: scalar:Enum8

Units: null
Encrypted: false
Access: implicit
Category: TopLevelRegular
    Comments:
The administrative state of the object or policy.
Constants
enabled 1 Enabled Enabled
disabled 2 Disabled Disabled
DEFAULT enabled(1) Enabled Enabled





childAction

Type: mo:ModificationChildAction
Primitive Type: scalar:Bitmask32

Units: null
Encrypted: false
Access: implicit
Category: TopLevelChildAction
    Comments:
Delete or ignore. For internal use only.
Constants
deleteAll 16384u deleteAll NO COMMENTS
ignore 4096u ignore NO COMMENTS
deleteNonPresent 8192u deleteNonPresent NO COMMENTS
DEFAULT 0 --- This type is used to





dn

Type: reference:BinRef

Units: null
Encrypted: false
Access: implicit
Category: TopLevelDn
    Comments:
A tag or metadata is a non-hierarchical keyword or term assigned to the fabric module.



modTs

Type: mo:TStamp
Primitive Type: scalar:Date

Units: null
Encrypted: false
Access: implicit
Category: TopLevelRegular
    Comments:
The time when this object was last modified.
Constants
never 0ull never NO COMMENTS
DEFAULT never(0ull) never NO COMMENTS





monPolDn

Type: reference:BinRef

Units: null
Encrypted: false
Access: implicit
Category: TopLevelRegular
    Comments:
Monitoring policy attached to this observable object



name

Type: naming:Name
Primitive Type: string:Basic

Overrides:nw:Conn:name
Units: null Encrypted: false Access: create Category: TopLevelRegular
    Comments:
The name of the object.



operErr

Type: nw:OperErrQual
Primitive Type: scalar:Bitmask64

Units: null
Encrypted: false
Access: oper
Category: TopLevelRegular
    Comments:
Constants
sock-err 16ull Socket error Socket errors
init-err 1ull Initialization error Initialization errors
mem-err 2ull Memory error Memory errors
proto-err 32ull Protocol error Protocol errors
ipc-err 4ull IPC error IPC errors
feature-unsupported 64ull Feature Unsupported Feature Unsupported
int-err 8ull Internal error Internal errors
DEFAULT 0 --- Operational error qualifier





operSt

Type: nw:EntOperSt
Primitive Type: scalar:Enum8

Units: null
Encrypted: false
Access: oper
Category: TopLevelRegular
    Comments:
The runtime state of the object or policy.
Constants
unknown 0 unknown Entity state unknown
enabled 1 enabled Entity enabled
disabled 2 disabled Entity disabled
initializing 3 initializing Entity initializing
failed 4 failed Entity enable failed
DEFAULT enabled(1) enabled Entity enabled





rn

Type: reference:BinRN

Units: null
Encrypted: false
Access: implicit
Category: TopLevelRn
    Comments:
Identifies an object from its siblings within the context of its parent object. The distinguished name contains a sequence of relative names.



status

Type: mo:ModificationStatus
Primitive Type: scalar:Bitmask32

Units: null
Encrypted: false
Access: implicit
Category: TopLevelStatus
    Comments:
The upgrade status. This property is for internal use only.
Constants
created 2u created In a setter method: specifies that an object should be created. An error is returned if the object already exists.
In the return value of a setter method: indicates that an object has been created.
modified 4u modified In a setter method: specifies that an object should be modified
In the return value of a setter method: indicates that an object has been modified.
deleted 8u deleted In a setter method: specifies that an object should be deleted.
In the return value of a setter method: indicates that an object has been deleted.
DEFAULT 0 --- This type controls the life cycle of objects passed in the XML API.

When used in a setter method (such as configConfMo), the ModificationStatus specifies whether an object should be created, modified, deleted or removed.
In the return value of a setter method, the ModificationStatus indicates the actual operation that was performed. For example, the ModificationStatus is set to "created" if the object was created. The ModificationStatus is not set if the object was neither created, modified, deleted or removed.

When invoking a setter method, the ModificationStatus is optional:
If a setter method such as configConfMo is invoked and the ModificationStatus is not set, the system automatically determines if the object should be created or modified.