Class action:Inst (ABSTRACT)

Class ID:26
Encrypted: false - Exportable: false - Persistent: true - Configurable: false - Subject to Quota: Disabled - Abstraction Layer: Concrete Model
Write Access: [NON CONFIGURABLE]
Read Access: [admin]
Creatable/Deletable: no (see Container Mos for details)
Semantic Scope: Fabric
Semantic Scope Evaluation Rule: Subclasses
Monitoring Policy Source: Parent
Monitoring Flags : [ IsObservable: false, HasStats: false, HasFaults: false, HasHealth: false, HasEventRules: false ]

The action instance.

Naming Rules


DN FORMAT: 

                


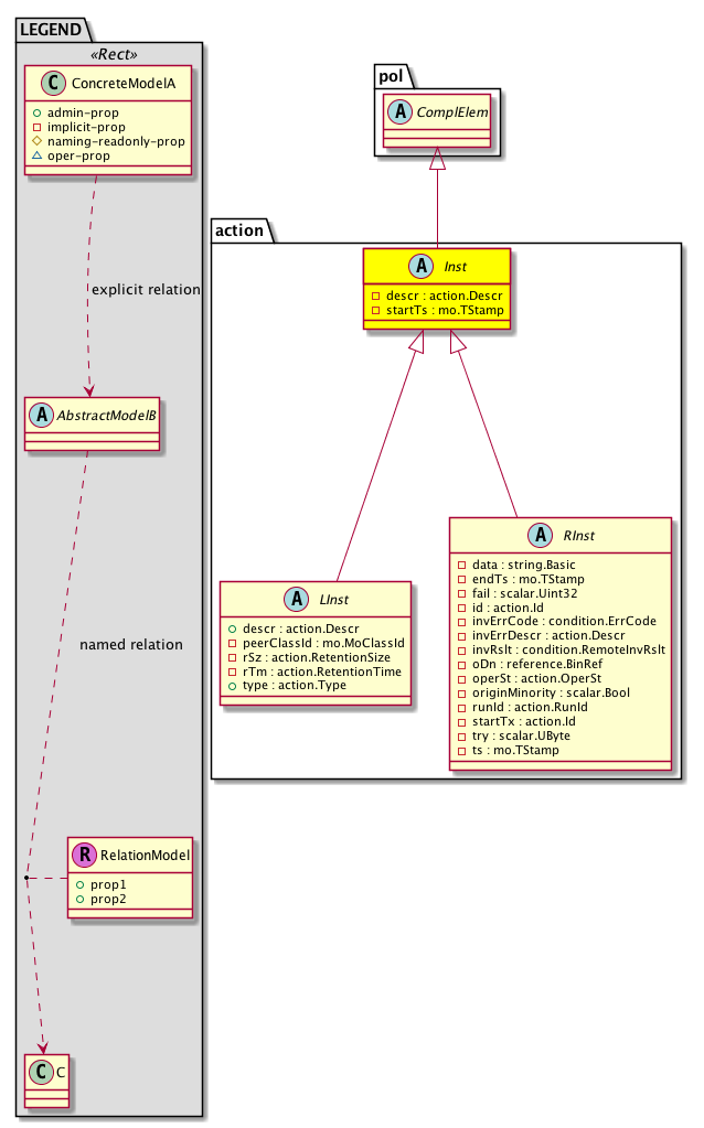
Diagram

Super Mo: pol:ComplElem,
Sub Mos: action:LInst, action:RInst,


Inheritance
[V] pol:ComplElem Represents a policy compliance metric element.
 ├
[V] action:Inst The action instance.
 
 ├
[V] action:LInst The local instance.
 
 
 ├
[V] task:Exec A task execution instance.
 
 
 
 ├
[V] bgp:DomClearDomLTask The domain clear domain level task.
 
 
 
 ├
[V] bgp:PeerEntryClearPeerLTask The Peer Entry Clear Peer Level Task.
 
 
 
 ├
[V] cdp:IfClearIfLTask A local task to clear the CDP cache for the interface.
 
 
 
 ├
[V] coop:CitizenAdjClearLTask The task object that clears a COOP citizen adjacency.
 
 
 
 ├
[V] coop:OracleAdjClearLTask The task object that clears a COOP oracle adjacency.
 
 
 
 ├
[V] dbgexp:TechSupTrigCollectLTask A local task for a tech support trigger collection.
 
 
 
 ├
[V] eqpt:ChLocateLTask A local task to turn on the beacon LED on the chassis.
 
 
 
 ├
[V] eqpt:ChOutOfServiceLTask A local task to decommission the switch.
 
 
 
 ├
[V] eqpt:ChReloadLTask A local task to reload the chassis.
 
 
 
 ├
[V] eqpt:ExtChLocateLTask A task to locate the external chassis.
 
 
 
 ├
[V] eqpt:ExtChReloadLTask A task to reload the external chassis.
 
 
 
 ├
[V] eqpt:FCLocateLTask A task to locate the fabric card.
 
 
 
 ├
[V] eqpt:FCReloadLTask A task to reload the fabric card.
 
 
 
 ├
[V] eqpt:FtLocateLTask A task to locate a fan tray.
 
 
 
 ├
[V] eqpt:LCLocateLTask A task to locate the line card.
 
 
 
 ├
[V] eqpt:LCReloadLTask A task to reload the line card.
 
 
 
 ├
[V] eqpt:SlotSetInServiceLTask 
 
 
 
 ├
[V] eqpt:SupCLocateLTask A task to locate a supervisor card.
 
 
 
 ├
[V] eqpt:SupCReloadLTask A task to reload a supervisor card.
 
 
 
 ├
[V] eqpt:SysCLocateLTask A task to locate a system card.
 
 
 
 ├
[V] eqpt:SysCReloadLTask A task to reload a system card.
 
 
 
 ├
[V] eqptdiag:SubjTestLTask 
 
 
 
 ├
[V] fhs:ArpStatsClearArpStatsLTask 
 
 
 
 ├
[V] fhs:Dhcpv4StatsClearDhcpv4StatsLTask 
 
 
 
 ├
[V] fhs:Dhcpv6StatsClearDhcpv6StatsLTask 
 
 
 
 ├
[V] fhs:NdStatsClearNdStatsLTask 
 
 
 
 ├
[V] fhs:ViolationEventClearViolationLTask 
 
 
 
 ├
[V] isis:AdjEpClearLTask A task that clears the IS-IS adjacency endpoint entries associated with the specified neighbor.
 
 
 
 ├
[V] isis:InterLeakPClearLTask The Inter Leak Protocol Clear Link Task.
 
 
 
 ├
[V] l1:EthIfSetInServiceLTask A task object to put a port in-service (allow it to forward data traffic) or out-of-service (prevent it from forwarding any data traffic).
 
 
 
 ├
[V] l1:FcPhysIfClearCountersLTask 
 
 
 
 ├
[V] l1:PhysIfClearCountersLTask A task object to clear counters of a port.
 
 
 
 ├
[V] l1:PhysIfLocateLTask A task object to set a beacon or port-locator LED to on or off for a port.
 
 
 
 ├
[V] l1:PhysIfResetLTask A task object to reset a port. i.e. stimulate a port shut-no-shut action
 
 
 
 ├
[V] l2:BDClearEpLTask The task to clear all endpoints under a given bridge domain.
 
 
 
 ├
[V] l2:VfcIfClearCountersLTask 
 
 
 
 ├
[V] l3:CtxClearEpLTask The task to clear all endpoints under a given bridge domain.
 
 
 
 ├
[V] l3:EncRtdIfClearCountersLTask 
 
 
 
 ├
[V] l3:InstClearEpLTask The instance of a task to clear all endpoints under a given bridge domain.
 
 
 
 ├
[V] l3:LbRtdIfClearCountersLTask 
 
 
 
 ├
[V] maint:UpgJobInstallLTask Upgrade job to install the local task.
 
 
 
 ├
[V] mgmt:MgmtIfClearCountersLTask The management interface clear counters local task. This is a direct operation to be executed on the switch.
 
 
 
 ├
[V] oam:Exec The execution object.
 
 
 
 
 ├
[V] eptrk:IpEpExec 
 
 
 
 
 ├
[V] eptrk:MacEpExec 
 
 
 
 
 ├
[V] ping:AExec The execution for a ping.
 
 
 
 
 
 ├
[V] ping:ExecFab The execution for fabric ping.
 
 
 
 
 
 ├
[V] ping:ExecTn The execution for endpoint to endpoint (Tenant) ping.
 
 
 
 
 ├
[V] traceroute:AExec An abstract execution object for a traceroute policy.
 
 
 
 
 
 ├
[V] traceroute:ExecFab An execution for a fabric (node to node) traceroute.
 
 
 
 
 
 ├
[V] traceroute:ExecTn An execution for an endpoint to endpoint (tenant) traceroute.
 
 
 
 ├
[V] pc:AggrIfClearCountersLTask 
 
 
 
 ├
[V] pc:FcAggrIfClearCountersLTask 
 
 
 
 ├
[V] qinq:CktEpClearEpLTask 
 
 
 
 ├
[V] svi:IfClearCountersLTask 
 
 
 
 ├
[V] top:SystemClearEpLTask 
 
 
 
 ├
[V] top:SystemPingLTask 
 
 
 
 ├
[V] tunnel:IfClearCountersLTask 
 
 
 
 ├
[V] vlan:CktEpClearEpLTask A task object to clear endpoints in a given VLAN.
 
 
 
 ├
[V] vxlan:CktEpClearEpLTask The task to clear endpoints associated with this VXLAN circuit.
 
 
 ├
[V] task:Rslt A task result.
 
 
 
 ├
[V] bgp:DomClearDomRslt The domain clear domain result.
 
 
 
 ├
[V] bgp:PeerEntryClearPeerRslt The Peer Entry Clear Peer Result.
 
 
 
 ├
[V] cdp:IfClearIfRslt The result of a local task to clear interface counters.
 
 
 
 ├
[V] coop:CitizenAdjClearRslt The COOP citizen adjacency clear result.
 
 
 
 ├
[V] coop:OracleAdjClearRslt The result of the oracle adjacency clear task.
 
 
 
 ├
[V] dbgexp:TechSupTrigCollectRslt The result of a local task for a tech support trigger collection.
 
 
 
 ├
[V] eptrk:EpRslt 
 
 
 
 
 ├
[V] eptrk:IpEpRslt 
 
 
 
 
 ├
[V] eptrk:MacEpRslt 
 
 
 
 ├
[V] eqpt:ChLocateRslt The result object created by the switch in response to the Chassis Locate Task to turn on the beacon LED on the chassis. This object indicates whether the chassis locate task succeeded or failed.
 
 
 
 ├
[V] eqpt:ChOutOfServiceRslt A chassis out of service result in response to the decommission request. It indicates the success or failure of the request.
 
 
 
 ├
[V] eqpt:ChReloadRslt The chassis reload result, indicating the success or failure of the reload action.
 
 
 
 ├
[V] eqpt:ExtChLocateRslt The result of the task to locate the external chassis.
 
 
 
 ├
[V] eqpt:ExtChReloadRslt The result of the task to reload the external chassis.
 
 
 
 ├
[V] eqpt:FCLocateRslt The result of the task to locate the fabric card.
 
 
 
 ├
[V] eqpt:FCReloadRslt The result of the task to reload the fabric card.
 
 
 
 ├
[V] eqpt:FtLocateRslt The result of a task to locate a fan tray.
 
 
 
 ├
[V] eqpt:LCLocateRslt The result of the task to locate the line card.
 
 
 
 ├
[V] eqpt:LCReloadRslt The result of the task to reload the line card.
 
 
 
 ├
[V] eqpt:SlotSetInServiceRslt 
 
 
 
 ├
[V] eqpt:SupCLocateRslt The result of a task to locate a supervisor card.
 
 
 
 ├
[V] eqpt:SupCReloadRslt The result of a task to reload a supervisor card.
 
 
 
 ├
[V] eqpt:SysCLocateRslt The result of a task to locate a system card.
 
 
 
 ├
[V] eqpt:SysCReloadRslt The result of a task to reload a system card.
 
 
 
 ├
[V] eqptdiag:SubjTestRslt 
 
 
 
 ├
[V] fhs:ArpStatsClearArpStatsRslt 
 
 
 
 ├
[V] fhs:Dhcpv4StatsClearDhcpv4StatsRslt 
 
 
 
 ├
[V] fhs:Dhcpv6StatsClearDhcpv6StatsRslt 
 
 
 
 ├
[V] fhs:NdStatsClearNdStatsRslt 
 
 
 
 ├
[V] fhs:ViolationEventClearViolationRslt 
 
 
 
 ├
[V] imginstall:Rslt The executed results.
 
 
 
 ├
[V] isis:AdjEpClearRslt Contains the result of clearing the IS-IS endpoint adjacency database entry.
 
 
 
 ├
[V] isis:InterLeakPClearRslt The inter leak protocol clear result.
 
 
 
 ├
[V] l1:EthIfSetInServiceRslt An internal object containing the result of the task that allows/prevents a port from forwarding data.
 
 
 
 ├
[V] l1:FcPhysIfClearCountersRslt 
 
 
 
 ├
[V] l1:PhysIfClearCountersRslt An internal object that contains the result of task that clears a port counter.
 
 
 
 ├
[V] l1:PhysIfLocateRslt An internal object that contains the result of the task that sets a beacon or port-locator LED to on or off for a port.
 
 
 
 ├
[V] l1:PhysIfResetRslt An internal object that contains the result of the task that resets a port.
 
 
 
 ├
[V] l2:BDClearEpRslt The result of the task to clear all endpoints under a given bridge domain.
 
 
 
 ├
[V] l2:VfcIfClearCountersRslt 
 
 
 
 ├
[V] l3:CtxClearEpRslt The result of the task to clear all endpoints under a given bridge domain.
 
 
 
 ├
[V] l3:EncRtdIfClearCountersRslt 
 
 
 
 ├
[V] l3:InstClearEpRslt The result of a task instance to clear all endpoints under a given bridge domain.
 
 
 
 ├
[V] l3:LbRtdIfClearCountersRslt 
 
 
 
 ├
[V] mgmt:MgmtIfClearCountersRslt The management interface clear counters result.
 
 
 
 ├
[V] oam:Rslt The execution results.
 
 
 
 
 ├
[V] ping:Rslt The result for a ping.
 
 
 
 
 
 ├
[V] ping:RsltFab The result for a fabric ping.
 
 
 
 
 
 ├
[V] ping:RsltTn 
 
 
 
 
 ├
[V] traceroute:ARslt An abstract result object for a traceroute.
 
 
 
 
 
 ├
[V] traceroute:RsltFab The result for fabric traceroute.
 
 
 
 
 
 ├
[V] traceroute:RsltTn The result for an endpoint to endpoint (tenant) traceroute.
 
 
 
 ├
[V] pc:AggrIfClearCountersRslt An aggregated interface clear counters result.
 
 
 
 ├
[V] pc:FcAggrIfClearCountersRslt 
 
 
 
 ├
[V] qinq:CktEpClearEpRslt 
 
 
 
 ├
[V] svi:IfClearCountersRslt 
 
 
 
 ├
[V] top:SystemClearEpRslt 
 
 
 
 ├
[V] top:SystemPingRslt 
 
 
 
 ├
[V] tunnel:IfClearCountersRslt 
 
 
 
 ├
[V] vlan:CktEpClearEpRslt The result of the clear endpoint task posted for a given VLAN.
 
 
 
 ├
[V] vxlan:CktEpClearEpRslt The result of the task to clear endpoints associated with this VXLAN circuit.
 
 ├
[V] action:RInst The remote instance.
 
 
 ├
[V] fsm:Inst An instance of a working Finite State Machine (FSM).
 
 
 
 ├
[V] comp:CtrlrFsm A finite state machine used internally by the process to connect to external controllers. This object is generated and used only by internal process.
 
 
 
 ├
[V] edm:MgrFsm 
 
 
 
 ├
[V] synthetic:ContextFsm 
 
 
 
 ├
[V] sysdebug:CoreFsm 
 
 
 
 ├
[V] sysdebug:LogControlEpFsm 
 
 
 
 ├
[V] sysdebug:TechSupportFsm 
 
 
 ├
[V] task:Inst A task instance.
 
 
 
 ├
[V] aaa:ADomainRefTask This is generated and used only by internal processes.
 
 
 
 ├
[V] aaa:IDomainRefTask 
 
 
 
 ├
[V] aaa:PartialRbacRuleTask 
 
 
 
 ├
[V] aaa:UserTask The base class for user tasks.
 
 
 
 ├
[V] ap:PluginTask 
 
 
 
 ├
[V] auth:SvrTask 
 
 
 
 ├
[V] callhome:InvPTask The inventory policy task.
 
 
 
 ├
[V] callhome:InvTaskTask 
 
 
 
 ├
[V] cloudsec:SiteRxKeyStTask 
 
 
 
 ├
[V] cloudsec:SiteTxKeyStTask 
 
 
 
 ├
[V] cloudsec:SpRxKeyStTask 
 
 
 
 ├
[V] cloudsec:SpTxKeyStTask 
 
 
 
 ├
[V] comp:CtrlrTask An internal system task to send controller information from one process to another.
 
 
 
 ├
[V] comp:EpCPTask 
 
 
 
 ├
[V] comp:EpPConnTask A task to send endpoint connection information within the system. This is for internal use.
 
 
 
 ├
[V] comp:EpPDTask An internal system task to send endpoint group description information from one process to another. This object is generated and used only by internal process.
 
 
 
 ├
[V] comp:HealthPolContTask 
 
 
 
 ├
[V] comp:HpNicTask A task to pull physical interface information. This is used internally by the system.
 
 
 
 ├
[V] comp:HvTask An internal task to collect hypervisor information from the external system, such as a VMware vCenter. This object is generated and used only by internal process.
 
 
 
 ├
[V] comp:InstTask 
 
 
 
 ├
[V] comp:MgmtNicTask An internal task to collect management NIC information from the external system. For example, a VMware vCenter. This object is generated and used only by internal process
 
 
 
 ├
[V] comp:MigratingVmTask 
 
 
 
 ├
[V] comp:PolContTask An internal task to send a policy container from one process to another. This object is generated and used only by internal process.
 
 
 
 ├
[V] comp:PvlanContTask 
 
 
 
 ├
[V] comp:RFltPTask 
 
 
 
 ├
[V] comp:RsCtrlrPTask An internal task to send policy from one process to another. This object is generated and used only by internal process.
 
 
 
 ├
[V] comp:RsCtrlrTask An internal task to send policy from one process to another. This object is generated and used only by internal process.
 
 
 
 ├
[V] comp:RsUsegEpPDTask 
 
 
 
 ├
[V] comp:StatsPolTask A task for the controller statistics policy. This object is generated and used internally by the system.
 
 
 
 ├
[V] comp:SvmNicInfoTask 
 
 
 
 ├
[V] comp:TenantContTask 
 
 
 
 ├
[V] comp:ToEPgTask 
 
 
 
 ├
[V] comp:VNicPDDefTask An internal task to send vNIC policy from one process to another. This object is generated and used only by internal process.
 
 
 
 ├
[V] comp:VmTask 
 
 
 
 ├
[V] config:DumpPTask 
 
 
 
 ├
[V] config:SubJobTask 
 
 
 
 ├
[V] configpush:TxContTask 
 
 
 
 ├
[V] dbg:RemotePortTask The remote port task.
 
 
 
 ├
[V] dbgac:EpgSummaryTask The endpoint group summary task.
 
 
 
 ├
[V] dbgac:TenantSpaceCmnTask The tenant space common task.
 
 
 
 ├
[V] dbgexp:ExportPTask Contains the data export policy task.
 
 
 
 ├
[V] dbgexp:NodeStatusTask Node status task
 
 
 
 ├
[V] dbgexp:TechSupODevTask 
 
 
 
 ├
[V] dbgexp:TechSupOnDTask A task for a utility that creates a summary report containing configuration information, logs, and diagnostic data. The summary report is intended to assist TAC with troubleshooting and resolving technical issues.
 
 
 
 ├
[V] dbgexp:TechSupPTask A tech support policy task. This is a utility that creates a summary report containing configuration information, logs and diagnostic data that will help TAC in troubleshooting and resolving a technical issue.
 
 
 
 ├
[V] dhcp:ClientTask 
 
 
 
 ├
[V] dhcp:DiscNodeTask The DHCP disc node task.
 
 
 
 ├
[V] dhcp:ExtPoolTask 
 
 
 
 ├
[V] dhcp:PoolTask 
 
 
 
 ├
[V] dhcp:RsProvTask Internal object used to trigger a task.
 
 
 
 ├
[V] dlgt:DelegateTask 
 
 
 
 ├
[V] dnsepg:SvrTask 
 
 
 
 ├
[V] dot1x:VDAEpTask 
 
 
 
 ├
[V] edm:MgrTask 
 
 
 
 ├
[V] extdev:DomainContTask 
 
 
 
 ├
[V] extdev:MgrPTask 
 
 
 
 ├
[V] extdev:NicProfTask 
 
 
 
 ├
[V] extdev:RsDomDefTask 
 
 
 
 ├
[V] extdev:RsNicProfToDomPTask 
 
 
 
 ├
[V] extdev:UplinkProfTask 
 
 
 
 ├
[V] fabric:AProtGEpTask An internal task on VPC the protection group.
 
 
 
 ├
[V] fabric:AssociatedSetupPTask 
 
 
 
 ├
[V] fabric:DecommissionJobTask An internal object for tracking decommission job tasks.
 
 
 
 ├
[V] fabric:ExtRoutableMcastIpTask 
 
 
 
 ├
[V] fabric:ExtRoutableNodeIpTask 
 
 
 
 ├
[V] fabric:ExtRoutablePodSubnetTask 
 
 
 
 ├
[V] fabric:ExtRoutableUcastIpTask 
 
 
 
 ├
[V] fabric:ExtSetupPTask 
 
 
 
 ├
[V] fabric:NodeIdentPTask 
 
 
 
 ├
[V] fabric:NodeInfoLMTask 
 
 
 
 ├
[V] fabric:NodeInfoTask 
 
 
 
 ├
[V] fabric:NodePEpTask An internal task for node policy endpoints.
 
 
 
 ├
[V] fabric:NodeTask A node task.
 
 
 
 ├
[V] fabric:NodeTaskHolderTask 
 
 
 
 ├
[V] fabric:PathEpCleanupShardTask 
 
 
 
 ├
[V] fabric:PmPathEpCleanupTask 
 
 
 
 ├
[V] fabric:ProtGEpTask 
 
 
 
 ├
[V] fabric:RsDecommissionNodeTask An internal task for managing node decommission.
 
 
 
 ├
[V] fabric:SetupPTask 
 
 
 
 ├
[V] fabric:ShardTaskHolderTask 
 
 
 
 ├
[V] fabric:VmmDecommissionJobTask 
 
 
 
 ├
[V] fabric:VpcResourceTask 
 
 
 
 ├
[V] firmware:CtrlrFwStatusContTask Firmware status container task object for a controller, which contains tasks for managing the firmware of a controller.
 
 
 
 ├
[V] firmware:DownloadTask The task of the attempted download from a specified source.
 
 
 
 ├
[V] firmware:FirmwareTask Information about the firmware task specification.
 
 
 
 ├
[V] firmware:SourceTask Contains information about the firmware source task specification.
 
 
 
 ├
[V] frmwrk:DeliveryDestTask 
 
 
 
 ├
[V] frmwrk:EMgrDeliveryDestTask 
 
 
 
 ├
[V] frmwrk:OEDeliveryDestTask 
 
 
 
 ├
[V] frmwrk:PEDeliveryDestTask 
 
 
 
 ├
[V] fv:AAREpPRequestorTask 
 
 
 
 ├
[V] fv:AEPgTask The task for an internal process.
 
 
 
 ├
[V] fv:AEpDefTask The abstract endpoint definition task.
 
 
 
 ├
[V] fv:ARsToRemoteFCTask 
 
 
 
 ├
[V] fv:ARsToRemoteTask 
 
 
 
 ├
[V] fv:CollectionContTask The collection container task.
 
 
 
 ├
[V] fv:CtrctCtxDefContTask An internal container for objects used for deployment.
 
 
 
 ├
[V] fv:CtxSharedServiceUpdateTask 
 
 
 
 ├
[V] fv:DelEpTaskAggrTask The delete endpoint task aggregator task.
 
 
 
 ├
[V] fv:EPgTask An endpoint group task.
 
 
 
 ├
[V] fv:EpDefTask An endpoint task.
 
 
 
 ├
[V] fv:EpTaskAggrTask An internal task for bridge domain deployment.
 
 
 
 ├
[V] fv:GipoSyncTask 
 
 
 
 ├
[V] fv:GipoTaskAggrTask 
 
 
 
 ├
[V] fv:ImplicitStaleEpTask 
 
 
 
 ├
[V] fv:InBEpPTask 
 
 
 
 ├
[V] fv:ModEpTaskAggrTask 
 
 
 
 ├
[V] fv:RemoteIdTask 
 
 
 
 ├
[V] fv:RsCtxTask 
 
 
 
 ├
[V] fv:RsDomAttTask An internal task that updates the policy manager of the endpoint group to domain relationship.
 
 
 
 ├
[V] fv:RsHyperTask 
 
 
 
 ├
[V] fv:RtAcExtPolToContextTask 
 
 
 
 ├
[V] fv:RtDestEpgTask A target relation to an internal object for endpoint task deployment.
 
 
 
 ├
[V] fv:RtProvTask An internal task that updates the policy manager of the endpoint group to domain relationship. This is an internal object.
 
 
 
 ├
[V] fv:RtToEpForEpToEpTask 
 
 
 
 ├
[V] fv:RtToEpForEpgToEpTask 
 
 
 
 ├
[V] fv:RtToEpIpForEpToEpTask 
 
 
 
 ├
[V] fv:RtToEpIpForEpgToEpTask 
 
 
 
 ├
[V] fv:RtToEpIpTask 
 
 
 
 ├
[V] fv:RtToEpTask 
 
 
 
 ├
[V] fv:RtToEpgForEpgToEpgTask 
 
 
 
 ├
[V] fv:RtToEpgTask 
 
 
 
 ├
[V] fv:SecInheritedTask 
 
 
 
 ├
[V] fv:ShardSyncedTask 
 
 
 
 ├
[V] fv:StaleTunEpTask 
 
 
 
 ├
[V] fv:SubnetBDDefContTask An internal container for objects used for deployment.
 
 
 
 ├
[V] fv:TabooCtxDefContTask An internal container for objects used for deployment.
 
 
 
 ├
[V] fv:TenantTask 
 
 
 
 ├
[V] fv:VDEpTask A task for an internal process.
 
 
 
 ├
[V] fv:VNodeTask 
 
 
 
 ├
[V] fv:VipUpdateTask 
 
 
 
 ├
[V] fvcap:ScopeRegTask 
 
 
 
 ├
[V] fvns:McastAddrInstDefTask The multicast address instance definition task.
 
 
 
 ├
[V] fvns:VxlanInstDefTask The VxLAN instance definition task.
 
 
 
 ├
[V] hvs:ExtPolTask The external policy task.
 
 
 
 ├
[V] hvs:IpSetTask 
 
 
 
 ├
[V] hvs:LNodeTask The logical node task.
 
 
 
 ├
[V] hvs:MacSetTask 
 
 
 
 ├
[V] hvs:MbrMacTask 
 
 
 
 ├
[V] hvs:RsCompHvTask 
 
 
 
 ├
[V] hvs:RtNicAdjTask 
 
 
 
 ├
[V] ident:AllocContTask 
 
 
 
 ├
[V] ident:ConsumerTask The identity consumer task.
 
 
 
 ├
[V] ident:ContextTask The identity context task.
 
 
 
 ├
[V] ident:ElementTask The identity element task.
 
 
 
 ├
[V] ident:LocalImportStatusTask 
 
 
 
 ├
[V] ident:ReleaseContTask 
 
 
 
 ├
[V] ident:SegAllocContTask 
 
 
 
 ├
[V] ident:SegReleaseContTask 
 
 
 
 ├
[V] ident:SegUpdateContTask 
 
 
 
 ├
[V] ident:SegmentTask The identity segment task.
 
 
 
 ├
[V] ident:ShardImportStatusTask 
 
 
 
 ├
[V] ident:SourceTask The identity source task.
 
 
 
 ├
[V] ident:SubjTask 
 
 
 
 ├
[V] infra:EpPDTask A task to send an infrastructure endpoint group policy descriptor from one process to another. This is object is generated and used only by internal process
 
 
 
 ├
[V] infra:NodeCfgTask An internal task object.
 
 
 
 ├
[V] infra:RsDomPTask A task to send physical infrastructure policies from one process to another. This object is generated and used only by internal processes.
 
 
 
 ├
[V] infra:RsFuncToEpgTask A task to send hypervisor function information from one process to another. Note that this relation is an internal object.
 
 
 
 ├
[V] infra:RtDomDefTask 
 
 
 
 ├
[V] infrazone:TriggeredDeplModeTask 
 
 
 
 ├
[V] kc:EntryTask 
 
 
 
 ├
[V] l3ext:CtxUpdaterTask 
 
 
 
 ├
[V] l3ext:RtLIfCtxToOutTask A target relation to an external output.
 
 
 
 ├
[V] l3ext:RtOutDefContToOutTask 
 
 
 
 ├
[V] lacp:EnhancedLagPolDefTask 
 
 
 
 ├
[V] lacp:LagPolDefTask The LACP policy definition task.
 
 
 
 ├
[V] leqpt:LooseNodeTask An internal task object used by an unmanaged node.
 
 
 
 ├
[V] license:ConsumedTaskTask 
 
 
 
 ├
[V] license:ContTask 
 
 
 
 ├
[V] license:LicPolicyTask 
 
 
 
 ├
[V] license:ThirdPartyKeyReqTask 
 
 
 
 ├
[V] lldp:CtrlrAdjEpTask 
 
 
 
 ├
[V] lldp:IfSendTaskTask Information returned by or provided to a task's task.
 
 
 
 ├
[V] lldp:IfTask Information returned by or provided to the task.
 
 
 
 ├
[V] lldp:InstIfSendTaskTask 
 
 
 
 ├
[V] lldp:InstSendTaskTask A task returned by or provided to the application or task.
 
 
 
 ├
[V] maint:NodeInMaintTask The node installation maintenance task.
 
 
 
 ├
[V] mgmt:CollectionContTask The collection container task.
 
 
 
 ├
[V] mgmt:InBZoneTask The in-band zone task.
 
 
 
 ├
[V] mgmt:InstPTask The instance profile task.
 
 
 
 ├
[V] mgmt:OoBTask The out-of-bound task.
 
 
 
 ├
[V] mgmt:OoBZoneTask The out-of-band zone task.
 
 
 
 ├
[V] nw:PathEpTask The path endpoint task.
 
 
 
 ├
[V] opflexp:PolicyConsumerTask 
 
 
 
 ├
[V] pcons:LocationTask 
 
 
 
 ├
[V] pcons:RefTask This is generated and used only by internal processes.
 
 
 
 ├
[V] pcons:ResolveCompleteRefTask 
 
 
 
 ├
[V] pcons:ResolverContTask 
 
 
 
 ├
[V] pcons:ResolverTask This is generated and used only by internal processes.
 
 
 
 ├
[V] pcons:VmmCleanupTask 
 
 
 
 ├
[V] pim:CtxPTask Context-level PIM policy task.
 
 
 
 ├
[V] pki:FabricCommunicationEpTask 
 
 
 
 ├
[V] pki:FabricNodeSSLCertificateTask 
 
 
 
 ├
[V] poe:VDAEpTask 
 
 
 
 ├
[V] pol:LCountContTask 
 
 
 
 ├
[V] pres:DltNodeRegsTask 
 
 
 
 ├
[V] pres:ResolverTask This is generated and used only by internal processes.
 
 
 
 ├
[V] recovery:IdRecContTask 
 
 
 
 ├
[V] recovery:IdRecTask 
 
 
 
 ├
[V] recovery:IdShContTask 
 
 
 
 ├
[V] recovery:PdShardRecTask 
 
 
 
 ├
[V] recovery:PmCfgShContTask 
 
 
 
 ├
[V] recovery:PmCfgShTask 
 
 
 
 ├
[V] recovery:RecStatusLocalContTask 
 
 
 
 ├
[V] recovery:RecStatusShardTask 
 
 
 
 ├
[V] recovery:ReconcileLocTask 
 
 
 
 ├
[V] recovery:ReconcileNodeTask 
 
 
 
 ├
[V] recovery:ResShContTask 
 
 
 
 ├
[V] recovery:ResShTask 
 
 
 
 ├
[V] recovery:StStShTask 
 
 
 
 ├
[V] reln:RelTaskContTask This is generated and used only by internal processes.
 
 
 
 ├
[V] reln:ReleaseRefTask This is generated and used only by internal processes.
 
 
 
 ├
[V] res:ConsumerTask This is generated and used only by internal processes.
 
 
 
 ├
[V] span:SrcTask A task to send SPAN and related information across shards.
 
 
 
 ├
[V] span:TaskParamTask The parameter task.
 
 
 
 ├
[V] svccore:ACoreTask An abstraction of a core task.
 
 
 
 ├
[V] svccore:NodeTask A core node task.
 
 
 
 ├
[V] synthetic:ContextTask 
 
 
 
 ├
[V] tag:AliasDelInstTask An alias deleted instance task.
 
 
 
 ├
[V] tag:AliasInstTask 
 
 
 
 ├
[V] tag:InstTask An instance task.
 
 
 
 ├
[V] tag:RefTask A reference task.
 
 
 
 ├
[V] telemetry:LogServerPTask 
 
 
 
 ├
[V] telemetry:StatsServerPTask 
 
 
 
 ├
[V] testinfralab:FreebiesTask 
 
 
 
 ├
[V] throttler:InProgressContTask 
 
 
 
 ├
[V] top:SystemTask 
 
 
 
 ├
[V] vmm:CtrlrPTask The task the policy manager sends to the VMM for controller creation and deletion.
 
 
 
 ├
[V] vmm:RsAEPTask 
 
 
 
 ├
[V] vns:ALDevTask 
 
 
 
 ├
[V] vns:CDevTask 
 
 
 
 ├
[V] vns:CMgmtTask 
 
 
 
 ├
[V] vns:CtrlrEpTask 
 
 
 
 ├
[V] vns:EPgDefConsTask 
 
 
 
 ├
[V] vns:EPgDefTask An internal object to track a task on the object that tracks allocated endpoint groups.
 
 
 
 ├
[V] vns:EPpInfoTask An internal object to rack a task on the container that holds endpoint profile objects.
 
 
 
 ├
[V] vns:HealthDestTask 
 
 
 
 ├
[V] vns:LDevCtxTask 
 
 
 
 ├
[V] vns:LDevInstTask An internal object to track the execution state of a task on the logical device instance that holds reusable encap information across service graphs.
 
 
 
 ├
[V] vns:LDevOperInfoTask 
 
 
 
 ├
[V] vns:REPpInfoTask 
 
 
 
 ├
[V] vns:RsLDevInstTask A source relation to the local state in the object that reuses encaps across graphs with the same subnet.
 
 
 
 ├
[V] vns:RsTermToAnyTask 
 
 
 
 ├
[V] vns:RsTermToEPgTask A source relation representing the connection from a graph input/output terminal to an endpoint group.
 
 
 
 ├
[V] vns:SDEPpInfoTask 
 
 
 
 ├
[V] vns:SHEPpInfoTask 
 
 
 
 ├
[V] vns:SHSEPpInfoTask 
 
 
 
 ├
[V] vns:SLDevInstConsTask 
 
 
 
 ├
[V] vns:SLDevInstTask 
 
 
 
 ├
[V] vns:ScriptRTInfoTask 
 
 
 
 ├
[V] vns:SvcVipUpdateTask 
 
 
 
 ├
[V] vns:VGrpPTask 
 
 
 
 ├
[V] vpc:IfTask The information returned by or provided to the application or task.
 
 
 
 ├
[V] vz:ACollectionTask A task for rendering service graphs.
 
 
 
 ├
[V] vz:BrCPTask An internal object that tracks a task on a binary contract profile.
 
 
 
 ├
[V] vz:CollectionContTask The collection container task.
 
 
 
 ├
[V] vz:CtrctEPgContTask A task for sending contract updates.
 
 
 
 ├
[V] vz:FilterTask A task for configuring a resolved filter.
 
 
 
 ├
[V] vz:FltTaskAggrTask A task to aggregate filter tasks.
 
 
 
 ├
[V] vz:GlobalPcTagRequestTask 
 
 
 
 ├
[V] vz:ProvDefTask A task to handle a provider definition.
 
 
 
 ├
[V] vz:TabooTask A task to process a taboo.


Events
                


Faults
                


Fsms
                


Properties Summary
Defined in: action:Inst
action:Descr
          string:Basic
descr  (action:Inst:descr)
          
mo:TStamp
          scalar:Date
startTs  (action:Inst:startTs)
           The date and time when the task began.
Defined in: mo:TopProps
mo:ModificationChildAction
          scalar:Bitmask32
childAction  (mo:TopProps:childAction)
           Delete or ignore. For internal use only.
reference:BinRef dn  (mo:TopProps:dn)
           A tag or metadata is a non-hierarchical keyword or term assigned to the fabric module.
reference:BinRN rn  (mo:TopProps:rn)
           Identifies an object from its siblings within the context of its parent object. The distinguished name contains a sequence of relative names.
mo:ModificationStatus
          scalar:Bitmask32
status  (mo:TopProps:status)
           The upgrade status. This property is for internal use only.
Properties Detail

childAction

Type: mo:ModificationChildAction
Primitive Type: scalar:Bitmask32

Units: null
Encrypted: false
Access: implicit
Category: TopLevelChildAction
    Comments:
Delete or ignore. For internal use only.
Constants
deleteAll 16384u deleteAll NO COMMENTS
ignore 4096u ignore NO COMMENTS
deleteNonPresent 8192u deleteNonPresent NO COMMENTS
DEFAULT 0 --- This type is used to





descr

Type: action:Descr
Primitive Type: string:Basic

Units: null
Encrypted: false
Access: implicit
Category: TopLevelRegular
    Comments:



dn

Type: reference:BinRef

Units: null
Encrypted: false
Access: implicit
Category: TopLevelDn
    Comments:
A tag or metadata is a non-hierarchical keyword or term assigned to the fabric module.



rn

Type: reference:BinRN

Units: null
Encrypted: false
Access: implicit
Category: TopLevelRn
    Comments:
Identifies an object from its siblings within the context of its parent object. The distinguished name contains a sequence of relative names.



startTs

Type: mo:TStamp
Primitive Type: scalar:Date

Units: null
Encrypted: false
Access: implicit
Category: TopLevelRegular
    Comments:
The date and time when the task began.
Constants
never 0ull never NO COMMENTS
DEFAULT never(0ull) never NO COMMENTS





status

Type: mo:ModificationStatus
Primitive Type: scalar:Bitmask32

Units: null
Encrypted: false
Access: implicit
Category: TopLevelStatus
    Comments:
The upgrade status. This property is for internal use only.
Constants
created 2u created In a setter method: specifies that an object should be created. An error is returned if the object already exists.
In the return value of a setter method: indicates that an object has been created.
modified 4u modified In a setter method: specifies that an object should be modified
In the return value of a setter method: indicates that an object has been modified.
deleted 8u deleted In a setter method: specifies that an object should be deleted.
In the return value of a setter method: indicates that an object has been deleted.
DEFAULT 0 --- This type controls the life cycle of objects passed in the XML API.

When used in a setter method (such as configConfMo), the ModificationStatus specifies whether an object should be created, modified, deleted or removed.
In the return value of a setter method, the ModificationStatus indicates the actual operation that was performed. For example, the ModificationStatus is set to "created" if the object was created. The ModificationStatus is not set if the object was neither created, modified, deleted or removed.

When invoking a setter method, the ModificationStatus is optional:
If a setter method such as configConfMo is invoked and the ModificationStatus is not set, the system automatically determines if the object should be created or modified.