Class sysdebug:LogControlEpFsm (CONCRETE)

Class ID:5116
Encrypted: false - Exportable: false - Persistent: true - Configurable: false - Subject to Quota: Disabled - Abstraction Layer: Non-Regular MO, like stat/health...
Write Access: [NON CONFIGURABLE]
Read Access: [admin]
Creatable/Deletable: no (see Container Mos for details)
Semantic Scope: None
Semantic Scope Evaluation Rule: Parent
Monitoring Policy Source: Parent
Monitoring Flags : [ IsObservable: false, HasStats: false, HasFaults: false, HasHealth: false, HasEventRules: false ]



Naming Rules
RN FORMAT: sysdebugLogControlEpFsm-{id}

    [1] PREFIX=sysdebugLogControlEpFsm- PROPERTY = id




DN FORMAT: 

[0] action/edmgrsubj-{[oDn]}/sysdebugLogControlEpFsm-{id}

[1] action/platformmgrsubj-{[oDn]}/sysdebugLogControlEpFsm-{id}

[2] action/licensemgrsubj-{[oDn]}/sysdebugLogControlEpFsm-{id}

[3] action/domainmgrsubj-{[oDn]}/sysdebugLogControlEpFsm-{id}

[4] action/plgnhandlersubj-{[oDn]}/sysdebugLogControlEpFsm-{id}

[5] action/policydistsubj-{[oDn]}/sysdebugLogControlEpFsm-{id}

[6] action/analyticssubj-{[oDn]}/sysdebugLogControlEpFsm-{id}

[7] action/opflexpsubj-{[oDn]}/sysdebugLogControlEpFsm-{id}

[8] action/snmpdsubj-{[oDn]}/sysdebugLogControlEpFsm-{id}

[9] action/vtapsubj-{[oDn]}/sysdebugLogControlEpFsm-{id}

[10] action/confelemsubj-{[oDn]}/sysdebugLogControlEpFsm-{id}

[11] action/opflexelemsubj-{[oDn]}/sysdebugLogControlEpFsm-{id}

[12] action/oshsubj-{[oDn]}/sysdebugLogControlEpFsm-{id}

[13] action/ospaelemsubj-{[oDn]}/sysdebugLogControlEpFsm-{id}

[14] action/idmgrsubj-{[oDn]}/sysdebugLogControlEpFsm-{id}

[15] action/scripthandlersubj-{[oDn]}/sysdebugLogControlEpFsm-{id}

[16] action/dhcpdsubj-{[oDn]}/sysdebugLogControlEpFsm-{id}

[17] action/vleafelemsubj-{[oDn]}/sysdebugLogControlEpFsm-{id}

[18] action/appliancedirectorsubj-{[oDn]}/sysdebugLogControlEpFsm-{id}

[19] action/bootmgrsubj-{[oDn]}/sysdebugLogControlEpFsm-{id}

[20] action/nxosmocksubj-{[oDn]}/sysdebugLogControlEpFsm-{id}

[21] action/vmmmgrsubj-{[oDn]}/sysdebugLogControlEpFsm-{id}

[22] action/dbgrelemsubj-{[oDn]}/sysdebugLogControlEpFsm-{id}

[23] action/observerelemsubj-{[oDn]}/sysdebugLogControlEpFsm-{id}

[24] action/dbgrsubj-{[oDn]}/sysdebugLogControlEpFsm-{id}

[25] action/observersubj-{[oDn]}/sysdebugLogControlEpFsm-{id}

[26] action/topomgrsubj-{[oDn]}/sysdebugLogControlEpFsm-{id}

[27] action/aesubj-{[oDn]}/sysdebugLogControlEpFsm-{id}

[28] action/policymgrsubj-{[oDn]}/sysdebugLogControlEpFsm-{id}

[29] action/policyelemsubj-{[oDn]}/sysdebugLogControlEpFsm-{id}

[30] action/extXMLApisubj-{[oDn]}/sysdebugLogControlEpFsm-{id}

[31] action/eventmgrsubj-{[oDn]}/sysdebugLogControlEpFsm-{id}

[32] action/sysdebugLogControlEpFsm-{id}

                


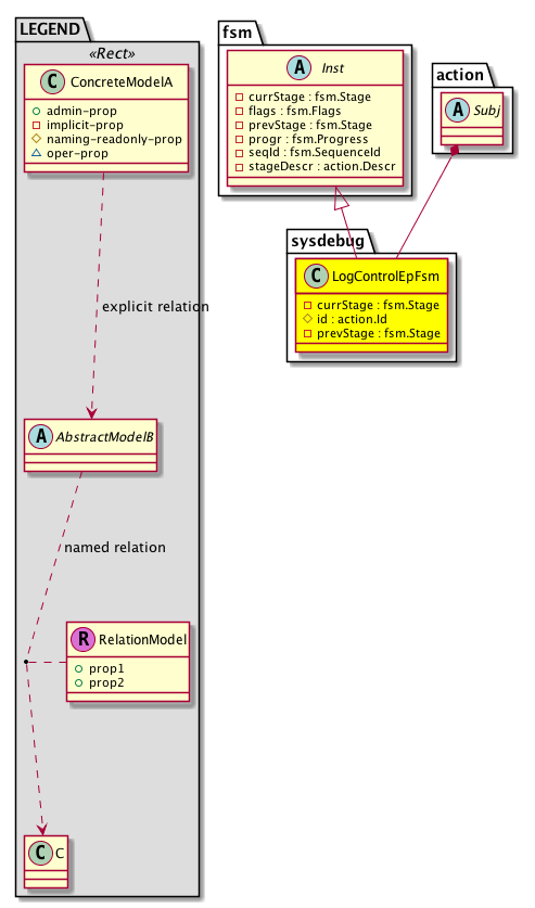
Diagram

Super Mo: fsm:Inst,
Container Mos: action:Subj (deletable:no),


Containers Hierarchies
[V] top:Root  This class represents the root element in the object hierarchy. All managed objects in the system are descendants of the Root element.
 ├
[V] action:Cont The action container.
 
 ├
[V] action:EdmgrSubj 
 
 
 ├
[V] sysdebug:LogControlEpFsm 
[V] top:Root  This class represents the root element in the object hierarchy. All managed objects in the system are descendants of the Root element.
 ├
[V] action:Cont The action container.
 
 ├
[V] action:PlatformmgrSubj 
 
 
 ├
[V] sysdebug:LogControlEpFsm 
[V] top:Root  This class represents the root element in the object hierarchy. All managed objects in the system are descendants of the Root element.
 ├
[V] action:Cont The action container.
 
 ├
[V] action:LicensemgrSubj 
 
 
 ├
[V] sysdebug:LogControlEpFsm 
[V] top:Root  This class represents the root element in the object hierarchy. All managed objects in the system are descendants of the Root element.
 ├
[V] action:Cont The action container.
 
 ├
[V] action:DomainmgrSubj 
 
 
 ├
[V] sysdebug:LogControlEpFsm 
[V] top:Root  This class represents the root element in the object hierarchy. All managed objects in the system are descendants of the Root element.
 ├
[V] action:Cont The action container.
 
 ├
[V] action:PlgnhandlerSubj 
 
 
 ├
[V] sysdebug:LogControlEpFsm 
[V] top:Root  This class represents the root element in the object hierarchy. All managed objects in the system are descendants of the Root element.
 ├
[V] action:Cont The action container.
 
 ├
[V] action:PolicydistSubj 
 
 
 ├
[V] sysdebug:LogControlEpFsm 
[V] top:Root  This class represents the root element in the object hierarchy. All managed objects in the system are descendants of the Root element.
 ├
[V] action:Cont The action container.
 
 ├
[V] action:AnalyticsSubj 
 
 
 ├
[V] sysdebug:LogControlEpFsm 
[V] top:Root  This class represents the root element in the object hierarchy. All managed objects in the system are descendants of the Root element.
 ├
[V] action:Cont The action container.
 
 ├
[V] action:OpflexpSubj 
 
 
 ├
[V] sysdebug:LogControlEpFsm 
[V] top:Root  This class represents the root element in the object hierarchy. All managed objects in the system are descendants of the Root element.
 ├
[V] action:Cont The action container.
 
 ├
[V] action:SnmpdSubj 
 
 
 ├
[V] sysdebug:LogControlEpFsm 
[V] top:Root  This class represents the root element in the object hierarchy. All managed objects in the system are descendants of the Root element.
 ├
[V] action:Cont The action container.
 
 ├
[V] action:VtapSubj 
 
 
 ├
[V] sysdebug:LogControlEpFsm 
[V] top:Root  This class represents the root element in the object hierarchy. All managed objects in the system are descendants of the Root element.
 ├
[V] action:Cont The action container.
 
 ├
[V] action:ConfelemSubj 
 
 
 ├
[V] sysdebug:LogControlEpFsm 
[V] top:Root  This class represents the root element in the object hierarchy. All managed objects in the system are descendants of the Root element.
 ├
[V] action:Cont The action container.
 
 ├
[V] action:OpflexelemSubj The optional flexible element subject.
 
 
 ├
[V] sysdebug:LogControlEpFsm 
[V] top:Root  This class represents the root element in the object hierarchy. All managed objects in the system are descendants of the Root element.
 ├
[V] action:Cont The action container.
 
 ├
[V] action:OshSubj The Osh subject.
 
 
 ├
[V] sysdebug:LogControlEpFsm 
[V] top:Root  This class represents the root element in the object hierarchy. All managed objects in the system are descendants of the Root element.
 ├
[V] action:Cont The action container.
 
 ├
[V] action:OspaelemSubj The Ospa element subject.
 
 
 ├
[V] sysdebug:LogControlEpFsm 
[V] top:Root  This class represents the root element in the object hierarchy. All managed objects in the system are descendants of the Root element.
 ├
[V] action:Cont The action container.
 
 ├
[V] action:IdmgrSubj The ID manager subject.
 
 
 ├
[V] sysdebug:LogControlEpFsm 
[V] top:Root  This class represents the root element in the object hierarchy. All managed objects in the system are descendants of the Root element.
 ├
[V] action:Cont The action container.
 
 ├
[V] action:ScripthandlerSubj The script handler subject.
 
 
 ├
[V] sysdebug:LogControlEpFsm 
[V] top:Root  This class represents the root element in the object hierarchy. All managed objects in the system are descendants of the Root element.
 ├
[V] action:Cont The action container.
 
 ├
[V] action:DhcpdSubj The Dynamic Host Configuration Protocol (DHCP) discovery subject.
 
 
 ├
[V] sysdebug:LogControlEpFsm 
[V] top:Root  This class represents the root element in the object hierarchy. All managed objects in the system are descendants of the Root element.
 ├
[V] action:Cont The action container.
 
 ├
[V] action:VleafelemSubj The vleaf element subject.
 
 
 ├
[V] sysdebug:LogControlEpFsm 
[V] top:Root  This class represents the root element in the object hierarchy. All managed objects in the system are descendants of the Root element.
 ├
[V] action:Cont The action container.
 
 ├
[V] action:AppliancedirectorSubj The appliance director subject.
 
 
 ├
[V] sysdebug:LogControlEpFsm 
[V] top:Root  This class represents the root element in the object hierarchy. All managed objects in the system are descendants of the Root element.
 ├
[V] action:Cont The action container.
 
 ├
[V] action:BootmgrSubj The boot manager subject.
 
 
 ├
[V] sysdebug:LogControlEpFsm 
[V] top:Root  This class represents the root element in the object hierarchy. All managed objects in the system are descendants of the Root element.
 ├
[V] action:Cont The action container.
 
 ├
[V] action:NxosmockSubj The nxosmock subject.
 
 
 ├
[V] sysdebug:LogControlEpFsm 
[V] top:Root  This class represents the root element in the object hierarchy. All managed objects in the system are descendants of the Root element.
 ├
[V] action:Cont The action container.
 
 ├
[V] action:VmmmgrSubj The virtual machine manager subject.
 
 
 ├
[V] sysdebug:LogControlEpFsm 
[V] top:Root  This class represents the root element in the object hierarchy. All managed objects in the system are descendants of the Root element.
 ├
[V] action:Cont The action container.
 
 ├
[V] action:DbgrelemSubj The debugger element subject.
 
 
 ├
[V] sysdebug:LogControlEpFsm 
[V] top:Root  This class represents the root element in the object hierarchy. All managed objects in the system are descendants of the Root element.
 ├
[V] action:Cont The action container.
 
 ├
[V] action:ObserverelemSubj The observer element subject.
 
 
 ├
[V] sysdebug:LogControlEpFsm 
[V] top:Root  This class represents the root element in the object hierarchy. All managed objects in the system are descendants of the Root element.
 ├
[V] action:Cont The action container.
 
 ├
[V] action:DbgrSubj The debugger subject.
 
 
 ├
[V] sysdebug:LogControlEpFsm 
[V] top:Root  This class represents the root element in the object hierarchy. All managed objects in the system are descendants of the Root element.
 ├
[V] action:Cont The action container.
 
 ├
[V] action:ObserverSubj The observer subject.
 
 
 ├
[V] sysdebug:LogControlEpFsm 
[V] top:Root  This class represents the root element in the object hierarchy. All managed objects in the system are descendants of the Root element.
 ├
[V] action:Cont The action container.
 
 ├
[V] action:TopomgrSubj The topology manager subject.
 
 
 ├
[V] sysdebug:LogControlEpFsm 
[V] top:Root  This class represents the root element in the object hierarchy. All managed objects in the system are descendants of the Root element.
 ├
[V] action:Cont The action container.
 
 ├
[V] action:AeSubj The Ae subject.
 
 
 ├
[V] sysdebug:LogControlEpFsm 
[V] top:Root  This class represents the root element in the object hierarchy. All managed objects in the system are descendants of the Root element.
 ├
[V] action:Cont The action container.
 
 ├
[V] action:PolicymgrSubj The policy manager subject.
 
 
 ├
[V] sysdebug:LogControlEpFsm 
[V] top:Root  This class represents the root element in the object hierarchy. All managed objects in the system are descendants of the Root element.
 ├
[V] action:Cont The action container.
 
 ├
[V] action:PolicyelemSubj The policy element subject.
 
 
 ├
[V] sysdebug:LogControlEpFsm 
[V] top:Root  This class represents the root element in the object hierarchy. All managed objects in the system are descendants of the Root element.
 ├
[V] action:Cont The action container.
 
 ├
[V] action:ExtXMLApiSubj The external XML API subject.
 
 
 ├
[V] sysdebug:LogControlEpFsm 
[V] top:Root  This class represents the root element in the object hierarchy. All managed objects in the system are descendants of the Root element.
 ├
[V] action:Cont The action container.
 
 ├
[V] action:EventmgrSubj The event manager subject.
 
 
 ├
[V] sysdebug:LogControlEpFsm 
[V] top:Root  This class represents the root element in the object hierarchy. All managed objects in the system are descendants of the Root element.
 ├
[V] action:Cont The action container.
 
 ├
[V] action:Subj The subject.
 
 
 ├
[V] sysdebug:LogControlEpFsm 


Contained Hierarchy
[V] sysdebug:LogControlEpFsm 


Inheritance
[V] pol:ComplElem Represents a policy compliance metric element.
 ├
[V] action:Inst The action instance.
 
 ├
[V] action:RInst The remote instance.
 
 
 ├
[V] fsm:Inst An instance of a working Finite State Machine (FSM).
 
 
 
 ├
[V] sysdebug:LogControlEpFsm 


Events
                


Faults
                


Fsms
                


Properties Summary
Defined in: sysdebug:LogControlEpFsm
fsm:Stage
          scalar:Enum32
currStage  (sysdebug:LogControlEpFsm:currStage)
           Overrides:fsm:Inst:currStage
          
action:Id
          scalar:Enum32
id  (sysdebug:LogControlEpFsm:id)
           Overrides:action:RInst:id
           An object identifier.
fsm:Stage
          scalar:Enum32
prevStage  (sysdebug:LogControlEpFsm:prevStage)
           Overrides:fsm:Inst:prevStage
          
Defined in: fsm:Inst
fsm:Flags
          scalar:Bitmask64
flags  (fsm:Inst:flags)
           The IP address flags.
fsm:Progress
          scalar:UByte
progr  (fsm:Inst:progr)
          
fsm:SequenceId
          scalar:Uint32
seqId  (fsm:Inst:seqId)
           The sequence ID of a Finite State Machine (FSM) instance.
action:Descr
          string:Basic
stageDescr  (fsm:Inst:stageDescr)
          
Defined in: action:RInst
string:Basic data  (action:RInst:data)
           Information returned by or provided to the application or task.
mo:TStamp
          scalar:Date
endTs  (action:RInst:endTs)
           The date and time when the task ended.
scalar:Uint32 fail  (action:RInst:fail)
           The number of times the task has failed.
condition:ErrCode
          scalar:Uint32
invErrCode  (action:RInst:invErrCode)
           The error code returned during task execution.
action:Descr
          string:Basic
invErrDescr  (action:RInst:invErrDescr)
           A description of the error message. The description can be up to 128 alphanumeric characters.
condition:RemoteInvRslt
          scalar:Bitmask32
invRslt  (action:RInst:invRslt)
           An error result. The result is a bitmask type and can be one or more errors.
reference:BinRef oDn  (action:RInst:oDn)
           Distinguished name of the target object
action:OperSt
          scalar:Enum8
operSt  (action:RInst:operSt)
           The runtime state of the object or policy.
scalar:Bool originMinority  (action:RInst:originMinority)
           The origin of the task. This indicates if the task was created in the minority replica.
action:RunId
          scalar:Uint32
runId  (action:RInst:runId)
           An internal ID that identifies the run instance of the task.
action:Id
          scalar:Enum32
startTx  (action:RInst:startTx)
           Start Transaction ID
scalar:UByte try  (action:RInst:try)
           The number of retries for the task.
mo:TStamp
          scalar:Date
ts  (action:RInst:ts)
           The day and time of the task or update.
Defined in: action:Inst
action:Descr
          string:Basic
descr  (action:Inst:descr)
          
mo:TStamp
          scalar:Date
startTs  (action:Inst:startTs)
           The date and time when the task began.
Defined in: mo:Resolvable
mo:Owner
          scalar:Enum8
lcOwn  (mo:Resolvable:lcOwn)
           A value that indicates how this object was created. For internal use only.
Defined in: mo:TopProps
mo:ModificationChildAction
          scalar:Bitmask32
childAction  (mo:TopProps:childAction)
           Delete or ignore. For internal use only.
reference:BinRef dn  (mo:TopProps:dn)
           A tag or metadata is a non-hierarchical keyword or term assigned to the fabric module.
reference:BinRN rn  (mo:TopProps:rn)
           Identifies an object from its siblings within the context of its parent object. The distinguished name contains a sequence of relative names.
mo:ModificationStatus
          scalar:Bitmask32
status  (mo:TopProps:status)
           The upgrade status. This property is for internal use only.
Defined in: mo:Modifiable
mo:TStamp
          scalar:Date
modTs  (mo:Modifiable:modTs)
           The time when this object was last modified.
Properties Detail

childAction

Type: mo:ModificationChildAction
Primitive Type: scalar:Bitmask32

Units: null
Encrypted: false
Access: implicit
Category: TopLevelChildAction
    Comments:
Delete or ignore. For internal use only.
Constants
deleteAll 16384u deleteAll NO COMMENTS
ignore 4096u ignore NO COMMENTS
deleteNonPresent 8192u deleteNonPresent NO COMMENTS
DEFAULT 0 --- This type is used to





currStage

Type: fsm:Stage
Primitive Type: scalar:Enum32

Overrides:fsm:Inst:currStage
Units: null Encrypted: false Access: implicit Category: TopLevelRegular
    Comments:
Constants
none 0u none NO COMMENTS
LogControlPersistBegin 106u LogControlPersistBegin NO COMMENTS
LogControlPersistLocal 107u LogControlPersistLocal NO COMMENTS
LogControlPersistPeer 108u LogControlPersistPeer NO COMMENTS
LogControlPersistFail 196u LogControlPersistFail NO COMMENTS
LogControlPersistSuccess 197u LogControlPersistSuccess NO COMMENTS
DEFAULT none(0u) none NO COMMENTS





data

Type: string:Basic

Units: null
Encrypted: false
Access: implicit
Category: TopLevelRegular
    Comments:
Information returned by or provided to the application or task.



descr

Type: action:Descr
Primitive Type: string:Basic

Units: null
Encrypted: false
Access: implicit
Category: TopLevelRegular
    Comments:



dn

Type: reference:BinRef

Units: null
Encrypted: false
Access: implicit
Category: TopLevelDn
    Comments:
A tag or metadata is a non-hierarchical keyword or term assigned to the fabric module.



endTs

Type: mo:TStamp
Primitive Type: scalar:Date

Units: null
Encrypted: false
Access: implicit
Category: TopLevelRegular
    Comments:
The date and time when the task ended.
Constants
never 0ull never NO COMMENTS
DEFAULT never(0ull) never NO COMMENTS





fail

Type: scalar:Uint32

Units: null
Encrypted: false
Access: implicit
Category: TopLevelRegular
    Comments:
The number of times the task has failed.



flags

Type: fsm:Flags
Primitive Type: scalar:Bitmask64

Units: null
Encrypted: false
Access: implicit
Category: TopLevelRegular
    Comments:
The IP address flags.
Constants
defaultValue 0ull --- NO COMMENTS





id

Type: action:Id
Primitive Type: scalar:Enum32

Overrides:action:RInst:id
Units: null Encrypted: false Naming Property -- [NAMING RULES] Access: naming Category: TopLevelRegular
    Comments:
An object identifier.
Constants
none 0u none NO COMMENTS
LogControlPersist 279u LogControlPersist NO COMMENTS
DEFAULT none(0u) none NO COMMENTS





invErrCode

Type: condition:ErrCode
Primitive Type: scalar:Uint32

Units: null
Encrypted: false
Access: implicit
Category: TopLevelRegular
    Comments:
The error code returned during task execution.
Constants
none 0u none SUCCESS
ERR-MO-illegal-iterator-state 1100u --- NO COMMENTS
ERR-MO-illegal-object-lifecycle-transition 1101u --- NO COMMENTS
ERR-MO-object-not-found 1102u --- NO COMMENTS
ERR-MO-duplicate-object 1103u --- NO COMMENTS
ERR-MO-naming-rule-violation 1104u --- NO COMMENTS
ERR-MO-illegal-creation 1105u --- NO COMMENTS
ERR-MO-illegal-containment 1106u --- NO COMMENTS
ERR-MO-deletion-rule-violation 1107u --- NO COMMENTS
ERR-MO-PROPERTY-value-out-of-range 1120u --- NO COMMENTS
ERR-MO-PROPERTY-no-such-property 1121u --- NO COMMENTS
ERR-MO-META-no-such-object-class 1122u --- NO COMMENTS
ERR-MO-CONFIG-child-object-cant-be-configured 1130u --- NO COMMENTS
ERR-FILTER-illegal-format 1140u --- NO COMMENTS
ERR-MO-resource-allocation 1150u --- NO COMMENTS
ERR-FSM-no-such-state 1160u --- NO COMMENTS
ERR-MO-access-denied 1170u --- NO COMMENTS
ERR-radius-group-set-error 1501u --- NO COMMENTS
ERR-ldap-group-set-error 1502u --- NO COMMENTS
ERR-tacacs-group-set-error 1503u --- NO COMMENTS
ERR-radius-set-error 1504u --- NO COMMENTS
ERR-radius-global-set-error 1505u --- NO COMMENTS
ERR-tacacs-set-error 1506u --- NO COMMENTS
ERR-tacacs-global-set-error 1507u --- NO COMMENTS
ERR-tacacs-enable-error 1508u --- NO COMMENTS
ERR-ldap-get-error 1509u --- NO COMMENTS
ERR-ldap-delete-error 1510u --- NO COMMENTS
ERR-ldap-set-error 1511u --- NO COMMENTS
ERR-provider-group-set-error 1512u --- NO COMMENTS
ERR-acct-realm-set-error 1513u --- NO COMMENTS
ERR-auth-realm-set-error 1514u --- NO COMMENTS
ERR-role-set-error 1515u --- NO COMMENTS
ERR-user-set-error 1517u --- NO COMMENTS
ERR-ldap-group-modify-error 1518u --- NO COMMENTS
ERR-provider-group-modify-error 1519u --- NO COMMENTS
ERR-aaa-config-modify-error 1520u --- NO COMMENTS
ERR-store-pre-login-banner-msg 1521u --- NO COMMENTS
ERR-admin-passwd-set 1522u --- NO COMMENTS
ERR-delete-user 1523u --- NO COMMENTS
ERR-create-user 1524u --- NO COMMENTS
ERR-modify-user 1525u --- NO COMMENTS
ERR-create-role 1526u --- NO COMMENTS
ERR-modify-role 1527u --- NO COMMENTS
ERR-delete-role 1528u --- NO COMMENTS
ERR-modify-user-role 1532u --- NO COMMENTS
ERR-authentication 1534u --- NO COMMENTS
ERR-authorization-required 1535u --- NO COMMENTS
ERR-user-account-expired 1536u --- NO COMMENTS
ERR-service-not-ready 1539u --- NO COMMENTS
ERR-internal-error 1540u --- NO COMMENTS
ERR-set-password-strength-check 1543u --- NO COMMENTS
ERR-request-timeout 1545u --- NO COMMENTS
ERR-missing-method 1546u --- NO COMMENTS
ERR-xml-parse-error 1547u --- NO COMMENTS
ERR-auth-issue 1548u --- NO COMMENTS
ERR-http-initializing 1549u --- NO COMMENTS
ERR-secondary-node 1550u --- NO COMMENTS
ERR-HTTP-set-error 1551u --- NO COMMENTS
ERR-HTTPS-set-error 1552u --- NO COMMENTS
ERR-create-keyring 1560u --- NO COMMENTS
ERR-domain-set-error 1561u --- NO COMMENTS
ERR-create-domain 1562u --- NO COMMENTS
ERR-modify-domain 1563u --- NO COMMENTS
ERR-delete-domain 1564u --- NO COMMENTS
ERR-modify-user-domain 1565u --- NO COMMENTS
ERR-passwd-set-failure 1566u --- NO COMMENTS
ERR-modify-ctrlr-access 1567u --- NO COMMENTS
ERR-incompat-ctrlr-version 1568u --- NO COMMENTS
ERR-invalid-args 1569u --- NO COMMENTS
ERR-no-buf 1570u --- NO COMMENTS
ERR-api 1571u --- NO COMMENTS
ERR-connect 1572u --- NO COMMENTS
ERR-modify-ctrlr-scope 1573u --- NO COMMENTS
ERR-add-ctrlr 1574u --- NO COMMENTS
ERR-modify-ctrlr-rootcont 1575u --- NO COMMENTS
ERR-modify-ctrlr-dvs-version 1576u --- NO COMMENTS
ERR-modify-ctrlr-trig-inventory 1577u --- NO COMMENTS
ERR-modify-domain-enfpref 1578u --- NO COMMENTS
ERR-modify-domain-mcastpool 1579u --- NO COMMENTS
ERR-modify-domain-mode 1580u --- NO COMMENTS
ERR-modify-domain-encapmode 1581u --- NO COMMENTS
ERR-invalid-domain-name 1582u --- NO COMMENTS
ERR-modify-domain-prefencapmode 1584u --- NO COMMENTS
ERR-rsa-group-set-error 1585u --- NO COMMENTS
ERR-rsa-set-error 1586u --- NO COMMENTS
ERR-rsa-global-set-error 1587u --- NO COMMENTS
ERR-invalid-domain 1588u --- NO COMMENTS
ERR-invalid-delimiter 1589u --- NO COMMENTS
communication-error 1u communication-error FAILED TO DELIVER
DEFAULT 0 --- NO COMMENTS





invErrDescr

Type: action:Descr
Primitive Type: string:Basic

Units: null
Encrypted: false
Access: implicit
Category: TopLevelRegular
    Comments:
A description of the error message. The description can be up to 128 alphanumeric characters.



invRslt

Type: condition:RemoteInvRslt
Primitive Type: scalar:Bitmask32

Units: null
Encrypted: false
Access: implicit
Category: TopLevelRegular
    Comments:
An error result. The result is a bitmask type and can be one or more errors.
Constants
not-applicable 0u not-applicable NO COMMENTS
resource-unavailable 1024u resource-unavailable NO COMMENTS
service-unavailable 1048576u service-unavailable NO COMMENTS
intermittent-error 1073741824u intermittent-error NO COMMENTS
sw-defect 128u sw-defect NO COMMENTS
service-not-implemented-ignore 131072u service-not-implemented-ignore NO COMMENTS
extend-timeout 134217728u extend-timeout NO COMMENTS
capability-not-implemented-failure 16384u capability-not-implemented-failure NO COMMENTS
illegal-fru 16777216u illegal-fru NO COMMENTS
end-point-unavailable 16u end-point-unavailable NO COMMENTS
failure 1u failure NO COMMENTS
resource-capacity-exceeded 2048u resource-capacity-exceeded NO COMMENTS
service-protocol-error 2097152u service-protocol-error NO COMMENTS
fw-defect 256u fw-defect NO COMMENTS
service-not-implemented-fail 262144u service-not-implemented-fail NO COMMENTS
task-reset 268435456u task-reset NO COMMENTS
unidentified-fail 2u unidentified-fail NO COMMENTS
capability-not-supported 32768u capability-not-supported NO COMMENTS
end-point-failed 32u end-point-failed NO COMMENTS
fru-state-indeterminate 33554432u fru-state-indeterminate NO COMMENTS
resource-dependency 4096u resource-dependency NO COMMENTS
fru-identity-indeterminate 4194304u fru-identity-indeterminate NO COMMENTS
internal-error 4u internal-error NO COMMENTS
hw-defect 512u hw-defect NO COMMENTS
service-not-supported 524288u service-not-supported NO COMMENTS
fru-not-supported 536870912u fru-not-supported NO COMMENTS
end-point-protocol-error 64u end-point-protocol-error NO COMMENTS
capability-unavailable 65536u capability-unavailable NO COMMENTS
fru-not-ready 67108864u fru-not-ready NO COMMENTS
capability-not-implemented-ignore 8192u capability-not-implemented-ignore NO COMMENTS
fru-info-malformed 8388608u fru-info-malformed NO COMMENTS
timeout 8u timeout NO COMMENTS
DEFAULT not-applicable(0u) not-applicable NO COMMENTS





lcOwn

Type: mo:Owner
Primitive Type: scalar:Enum8

Units: null
Encrypted: false
Access: implicit
Category: TopLevelRegular
    Comments:
A value that indicates how this object was created. For internal use only.
Constants
local 0 Local NO COMMENTS
policy 1 Policy NO COMMENTS
replica 2 Replica NO COMMENTS
resolveOnBehalf 3 ResolvedOnBehalf NO COMMENTS
implicit 4 Implicit NO COMMENTS
DEFAULT local(0) Local NO COMMENTS





modTs

Type: mo:TStamp
Primitive Type: scalar:Date

Units: null
Encrypted: false
Access: implicit
Category: TopLevelRegular
    Comments:
The time when this object was last modified.
Constants
never 0ull never NO COMMENTS
DEFAULT never(0ull) never NO COMMENTS





oDn

Type: reference:BinRef

Units: null
Encrypted: false
Access: implicit
Category: TopLevelRegular
    Comments:
Distinguished name of the target object



operSt

Type: action:OperSt
Primitive Type: scalar:Enum8

Units: null
Encrypted: false
Access: implicit
Category: TopLevelRegular
    Comments:
The runtime state of the object or policy.
Constants
scheduled 0 Scheduled NO COMMENTS
processing 1 Processing NO COMMENTS
completed 2 Completed NO COMMENTS
cancelled 3 Cancelled NO COMMENTS
failed 4 Failed NO COMMENTS
indeterminate 5 Indeterminate NO COMMENTS
suspended 6 Suspended NO COMMENTS
crashsuspect 7 Crash-Suspect NO COMMENTS
ready 8 Ready NO COMMENTS
DEFAULT scheduled(0) Scheduled NO COMMENTS





originMinority

Type: scalar:Bool

Units: null
Encrypted: false
Access: implicit
Category: TopLevelRegular
    Comments:
The origin of the task. This indicates if the task was created in the minority replica.
Constants
no false --- NO COMMENTS
yes true --- NO COMMENTS
DEFAULT no(false) --- NO COMMENTS





prevStage

Type: fsm:Stage
Primitive Type: scalar:Enum32

Overrides:fsm:Inst:prevStage
Units: null Encrypted: false Access: implicit Category: TopLevelRegular
    Comments:
Constants
none 0u none NO COMMENTS
LogControlPersistBegin 106u LogControlPersistBegin NO COMMENTS
LogControlPersistLocal 107u LogControlPersistLocal NO COMMENTS
LogControlPersistPeer 108u LogControlPersistPeer NO COMMENTS
LogControlPersistFail 196u LogControlPersistFail NO COMMENTS
LogControlPersistSuccess 197u LogControlPersistSuccess NO COMMENTS
DEFAULT none(0u) none NO COMMENTS





progr

Type: fsm:Progress
Primitive Type: scalar:UByte

Units: %
Encrypted: false
Access: implicit
Category: TopLevelRegular
    Comments:
Constants
defaultValue 100 --- NO COMMENTS





rn

Type: reference:BinRN

Units: null
Encrypted: false
Access: implicit
Category: TopLevelRn
    Comments:
Identifies an object from its siblings within the context of its parent object. The distinguished name contains a sequence of relative names.



runId

Type: action:RunId
Primitive Type: scalar:Uint32

Units: null
Encrypted: false
Access: implicit
Category: TopLevelRegular
    Comments:
An internal ID that identifies the run instance of the task.



seqId

Type: fsm:SequenceId
Primitive Type: scalar:Uint32

Units: null
Encrypted: false
Access: implicit
Category: TopLevelRegular
    Comments:
The sequence ID of a Finite State Machine (FSM) instance.



stageDescr

Type: action:Descr
Primitive Type: string:Basic

Units: null
Encrypted: false
Access: implicit
Category: TopLevelRegular
    Comments:



startTs

Type: mo:TStamp
Primitive Type: scalar:Date

Units: null
Encrypted: false
Access: implicit
Category: TopLevelRegular
    Comments:
The date and time when the task began.
Constants
never 0ull never NO COMMENTS
DEFAULT never(0ull) never NO COMMENTS





startTx

Type: action:Id
Primitive Type: scalar:Enum32

Units: null
Encrypted: false
Access: implicit
Category: TopLevelRegular
    Comments:
Start Transaction ID
Constants
none 0u none NO COMMENTS
DEFAULT none(0u) none NO COMMENTS





status

Type: mo:ModificationStatus
Primitive Type: scalar:Bitmask32

Units: null
Encrypted: false
Access: implicit
Category: TopLevelStatus
    Comments:
The upgrade status. This property is for internal use only.
Constants
created 2u created In a setter method: specifies that an object should be created. An error is returned if the object already exists.
In the return value of a setter method: indicates that an object has been created.
modified 4u modified In a setter method: specifies that an object should be modified
In the return value of a setter method: indicates that an object has been modified.
deleted 8u deleted In a setter method: specifies that an object should be deleted.
In the return value of a setter method: indicates that an object has been deleted.
DEFAULT 0 --- This type controls the life cycle of objects passed in the XML API.

When used in a setter method (such as configConfMo), the ModificationStatus specifies whether an object should be created, modified, deleted or removed.
In the return value of a setter method, the ModificationStatus indicates the actual operation that was performed. For example, the ModificationStatus is set to "created" if the object was created. The ModificationStatus is not set if the object was neither created, modified, deleted or removed.

When invoking a setter method, the ModificationStatus is optional:
If a setter method such as configConfMo is invoked and the ModificationStatus is not set, the system automatically determines if the object should be created or modified.






try

Type: scalar:UByte

Units: null
Encrypted: false
Access: implicit
Category: TopLevelRegular
    Comments:
The number of retries for the task.



ts

Type: mo:TStamp
Primitive Type: scalar:Date

Units: null
Encrypted: false
Access: implicit
Category: TopLevelRegular
    Comments:
The day and time of the task or update.
Constants
never 0ull never NO COMMENTS
DEFAULT never(0ull) never NO COMMENTS