Class bfd:IfAf (CONCRETE)

Class ID:5775
Class Label: Interface Address Family
Encrypted: false - Exportable: false - Persistent: true - Configurable: false - Subject to Quota: Disabled - Abstraction Layer: Concrete Model
Write Access: [NON CONFIGURABLE]
Read Access: [access-protocol-l3, admin, fabric-protocol-l3, tenant-ext-protocol-l3, tenant-protocol-l3]
Creatable/Deletable: no (see Container Mos for details)
Semantic Scope: Fabric
Semantic Scope Evaluation Rule: Parent
Monitoring Policy Source: Parent
Monitoring Flags : [ IsObservable: true, HasStats: false, HasFaults: true, HasHealth: true, HasEventRules: false ]

This object holds per address family bfd interface information

Naming Rules
RN FORMAT: af-{type}

    [1] PREFIX=af- PROPERTY = type




DN FORMAT: 

[0] topology/pod-{id}/node-{id}/sys/bfd/inst/if-{[id]}/af-{type}

[1] sys/bfd/inst/if-{[id]}/af-{type}

                


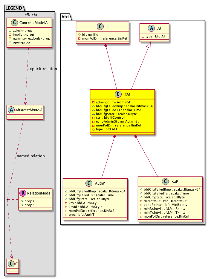
Diagram

Super Mo: bfd:Af,
Container Mos: bfd:If (deletable:no),
Contained Mos: bfd:AuthP, bfd:KaP,


Containers Hierarchies
[V] top:Root  This class represents the root element in the object hierarchy. All managed objects in the system are descendants of the Root element.
 ├
[V] fabric:Topology The root for IFC topology.
 
 ├
[V] fabric:Pod A pod.
 
 
 ├
[V] fabric:Node The root node for the APIC.
 
 
 
 ├
[V] top:System The APIC uses a policy model to combine data into a health score. Health scores can be aggregated for a variety of areas such as for the infrastructure, applications, or services. The category health score is calculated using a Lp -Norm formula. The health score penalty equals 100 minus the health score. The health score penalty represents the overall health score penalties of a set of MOs that belong to a given category and are children or direc...
 
 
 
 
 ├
[V] bfd:Entity  Holds bfd control plane entity information
 
 
 
 
 
 ├
[V] bfd:Inst  This objects hold per bfd instance information.
 
 
 
 
 
 
 ├
[V] bfd:If  This object holds bfd interface information
 
 
 
 
 
 
 
 ├
[V] bfd:IfAf  This object holds per address family bfd interface information
[V] top:Root  This class represents the root element in the object hierarchy. All managed objects in the system are descendants of the Root element.
 ├
[V] top:System The APIC uses a policy model to combine data into a health score. Health scores can be aggregated for a variety of areas such as for the infrastructure, applications, or services. The category health score is calculated using a Lp -Norm formula. The health score penalty equals 100 minus the health score. The health score penalty represents the overall health score penalties of a set of MOs that belong to a given category and are children or direc...
 
 ├
[V] bfd:Entity  Holds bfd control plane entity information
 
 
 ├
[V] bfd:Inst  This objects hold per bfd instance information.
 
 
 
 ├
[V] bfd:If  This object holds bfd interface information
 
 
 
 
 ├
[V] bfd:IfAf  This object holds per address family bfd interface information


Contained Hierarchy
[V] bfd:IfAf  This object holds per address family bfd interface information
 ├
[V] bfd:AuthP  This object holds authentication policy information
 
 ├
[V] fault:Counts An immutable object that provides the number of critical, major, minor, and warning faults raised on its parent object and its subtree.
 
 ├
[V] fault:Delegate Exposes internal faults to the user. A fault delegate object can be defined on IFC (for example, for an endpoint group) and when the fault is raised (for example, under an endpoint policy on a switch), a fault delegate object is created on IFC under the specified object. A fault delegate object follows the lifecycle of the original fault instance object, being created, modified, or deleted based on the changes of the original fault.
 
 ├
[V] fault:Inst Contains detailed information of a fault. This object is attached as a child of the object on which the fault condition occurred. One instance object is created for each fault condition of the parent object. A fault instance object is identified by a fault code.
 
 
 ├
[V] aaa:RbacAnnotation  RbacAnnotation is used for capturing rbac properties of any apic object Objects can append rbacannotations as Object->RbacAnnotation which is then checked for domain eligibility
 
 
 ├
[V] tag:Annotation 
 
 
 ├
[V] tag:Tag 
 
 ├
[V] health:Inst A base class for a health score instance.(Switch only)
 ├
[V] bfd:KaP  This object holds keepalive policy information
 
 ├
[V] fault:Counts An immutable object that provides the number of critical, major, minor, and warning faults raised on its parent object and its subtree.
 
 ├
[V] fault:Inst Contains detailed information of a fault. This object is attached as a child of the object on which the fault condition occurred. One instance object is created for each fault condition of the parent object. A fault instance object is identified by a fault code.
 
 
 ├
[V] aaa:RbacAnnotation  RbacAnnotation is used for capturing rbac properties of any apic object Objects can append rbacannotations as Object->RbacAnnotation which is then checked for domain eligibility
 
 
 ├
[V] tag:Annotation 
 
 
 ├
[V] tag:Tag 
 
 ├
[V] health:Inst A base class for a health score instance.(Switch only)
 ├
[V] fault:Counts An immutable object that provides the number of critical, major, minor, and warning faults raised on its parent object and its subtree.
 ├
[V] fault:Inst Contains detailed information of a fault. This object is attached as a child of the object on which the fault condition occurred. One instance object is created for each fault condition of the parent object. A fault instance object is identified by a fault code.
 
 ├
[V] aaa:RbacAnnotation  RbacAnnotation is used for capturing rbac properties of any apic object Objects can append rbacannotations as Object->RbacAnnotation which is then checked for domain eligibility
 
 ├
[V] tag:Annotation 
 
 ├
[V] tag:Tag 
 ├
[V] health:Inst A base class for a health score instance.(Switch only)


Inheritance
[V] nw:Item Ignore.
 ├
[V] nw:Conn A connection abstraction.
 
 ├
[V] nw:GEp A group endpoint abstraction.
 
 
 ├
[V] nw:CpDom A control plane domain abstraction. This object represents a domain within a control plane instance. For example, a VRF.
 
 
 
 ├
[V] bfd:Af  Bfd abstraction for address family domain
 
 
 
 
 ├
[V] bfd:IfAf  This object holds per address family bfd interface information


Events
                


Faults
                bfd:IfAf:bfdCfgCtrl


Fsms
                


Properties Summary
Defined in: bfd:IfAf
nw:AdminSt
          scalar:Enum8
adminSt  (bfd:IfAf:adminSt)
           Enable/disable sessions for interface address family
scalar:Bitmask64 bfdCfgFailedBmp  (bfd:IfAf:bfdCfgFailedBmp)
          
scalar:Time bfdCfgFailedTs  (bfd:IfAf:bfdCfgFailedTs)
          
scalar:UByte bfdCfgState  (bfd:IfAf:bfdCfgState)
          
bfd:IfControl
          scalar:Bitmask8
ctrl  (bfd:IfAf:ctrl)
           Interface controls
nw:AdminSt
          scalar:Enum8
echoAdminSt  (bfd:IfAf:echoAdminSt)
           Enable/disable echo mode for interface address family
reference:BinRef monPolDn  (bfd:IfAf:monPolDn)
           Monitoring policy attached to this observable object
bfd:AfT
          scalar:Enum8
type  (bfd:IfAf:type)
           Overrides:bfd:Af:type
          
Defined in: nw:CpDom
naming:Name
          string:Basic
name  (nw:CpDom:name)
           Overrides:nw:Conn:name
           The name of the object.
Defined in: mo:Resolvable
mo:Owner
          scalar:Enum8
lcOwn  (mo:Resolvable:lcOwn)
           A value that indicates how this object was created. For internal use only.
Defined in: mo:TopProps
mo:ModificationChildAction
          scalar:Bitmask32
childAction  (mo:TopProps:childAction)
           Delete or ignore. For internal use only.
reference:BinRef dn  (mo:TopProps:dn)
           A tag or metadata is a non-hierarchical keyword or term assigned to the fabric module.
reference:BinRN rn  (mo:TopProps:rn)
           Identifies an object from its siblings within the context of its parent object. The distinguished name contains a sequence of relative names.
mo:ModificationStatus
          scalar:Bitmask32
status  (mo:TopProps:status)
           The upgrade status. This property is for internal use only.
Defined in: mo:Modifiable
mo:TStamp
          scalar:Date
modTs  (mo:Modifiable:modTs)
           The time when this object was last modified.
Properties Detail

adminSt

Type: nw:AdminSt
Primitive Type: scalar:Enum8

Units: null
Encrypted: false
Access: implicit
Category: TopLevelRegular
    Comments:
Enable/disable sessions for interface address family
Constants
enabled 1 Enabled Enabled
disabled 2 Disabled Disabled
DEFAULT enabled(1) Enabled Enabled





bfdCfgFailedBmp

Type: scalar:Bitmask64

Units: null
Encrypted: false
Access: oper
Category: TopLevelRegular
    Comments:
Constants
bfd:IfAflcOwn_failed_flag -9223372036854775808ull --- NO COMMENTS
bfd:IfAfechoAdminSt_failed_flag 128ull --- NO COMMENTS
bfd:IfAfname_failed_flag 1ull --- NO COMMENTS
bfd:IfAfmodTs_failed_flag 2305843009213693952ull --- NO COMMENTS
bfd:IfAfmonPolDn_failed_flag 256ull --- NO COMMENTS
bfd:IfAftype_failed_flag 2ull --- NO COMMENTS
bfd:IfAfadminSt_failed_flag 4ull --- NO COMMENTS
bfd:IfAfctrl_failed_flag 64ull --- NO COMMENTS
DEFAULT 0 --- NO COMMENTS





bfdCfgFailedTs

Type: scalar:Time

Units: null
Encrypted: false
Access: oper
Category: TopLevelRegular
    Comments:



bfdCfgState

Type: scalar:UByte

Units: null
Encrypted: false
Access: oper
Category: TopLevelRegular
    Comments:



childAction

Type: mo:ModificationChildAction
Primitive Type: scalar:Bitmask32

Units: null
Encrypted: false
Access: implicit
Category: TopLevelChildAction
    Comments:
Delete or ignore. For internal use only.
Constants
deleteAll 16384u deleteAll NO COMMENTS
ignore 4096u ignore NO COMMENTS
deleteNonPresent 8192u deleteNonPresent NO COMMENTS
DEFAULT 0 --- This type is used to





ctrl

Type: bfd:IfControl
Primitive Type: scalar:Bitmask8

Units: null
Encrypted: false
Access: implicit
Category: TopLevelRegular
    Comments:
Interface controls
Constants
opt-subif 1 Enable sub-interface optimization Enable sub-interface optimization. This mode will select 1 session for all sub-interface sessions as the master. Rest of the sessions run at slow timer rate.
defaultValue 0 --- Enable sessions on each pc link





dn

Type: reference:BinRef

Units: null
Encrypted: false
Access: implicit
Category: TopLevelDn
    Comments:
A tag or metadata is a non-hierarchical keyword or term assigned to the fabric module.



echoAdminSt

Type: nw:AdminSt
Primitive Type: scalar:Enum8

Units: null
Encrypted: false
Access: implicit
Category: TopLevelRegular
    Comments:
Enable/disable echo mode for interface address family
Constants
enabled 1 Enabled Enabled
disabled 2 Disabled Disabled
DEFAULT enabled(1) Enabled Enabled





lcOwn

Type: mo:Owner
Primitive Type: scalar:Enum8

Units: null
Encrypted: false
Access: implicit
Category: TopLevelRegular
    Comments:
A value that indicates how this object was created. For internal use only.
Constants
local 0 Local NO COMMENTS
policy 1 Policy NO COMMENTS
replica 2 Replica NO COMMENTS
resolveOnBehalf 3 ResolvedOnBehalf NO COMMENTS
implicit 4 Implicit NO COMMENTS
DEFAULT local(0) Local NO COMMENTS





modTs

Type: mo:TStamp
Primitive Type: scalar:Date

Units: null
Encrypted: false
Access: implicit
Category: TopLevelRegular
    Comments:
The time when this object was last modified.
Constants
never 0ull never NO COMMENTS
DEFAULT never(0ull) never NO COMMENTS





monPolDn

Type: reference:BinRef

Units: null
Encrypted: false
Access: implicit
Category: TopLevelRegular
    Comments:
Monitoring policy attached to this observable object



name

Type: naming:Name
Primitive Type: string:Basic

Overrides:nw:Conn:name
Units: null Encrypted: false Access: admin Category: TopLevelRegular
    Comments:
The name of the object.



rn

Type: reference:BinRN

Units: null
Encrypted: false
Access: implicit
Category: TopLevelRn
    Comments:
Identifies an object from its siblings within the context of its parent object. The distinguished name contains a sequence of relative names.



status

Type: mo:ModificationStatus
Primitive Type: scalar:Bitmask32

Units: null
Encrypted: false
Access: implicit
Category: TopLevelStatus
    Comments:
The upgrade status. This property is for internal use only.
Constants
created 2u created In a setter method: specifies that an object should be created. An error is returned if the object already exists.
In the return value of a setter method: indicates that an object has been created.
modified 4u modified In a setter method: specifies that an object should be modified
In the return value of a setter method: indicates that an object has been modified.
deleted 8u deleted In a setter method: specifies that an object should be deleted.
In the return value of a setter method: indicates that an object has been deleted.
DEFAULT 0 --- This type controls the life cycle of objects passed in the XML API.

When used in a setter method (such as configConfMo), the ModificationStatus specifies whether an object should be created, modified, deleted or removed.
In the return value of a setter method, the ModificationStatus indicates the actual operation that was performed. For example, the ModificationStatus is set to "created" if the object was created. The ModificationStatus is not set if the object was neither created, modified, deleted or removed.

When invoking a setter method, the ModificationStatus is optional:
If a setter method such as configConfMo is invoked and the ModificationStatus is not set, the system automatically determines if the object should be created or modified.






type

Type: bfd:AfT
Primitive Type: scalar:Enum8

Overrides:bfd:Af:type
Units: null Encrypted: false Naming Property -- [NAMING RULES] Access: naming Category: TopLevelRegular
    Comments:
Constants
ipv4 1 IPv4 address family ipv4
ipv6 2 IPv6 address family ipv6
DEFAULT ipv4(1) IPv4 address family ipv4