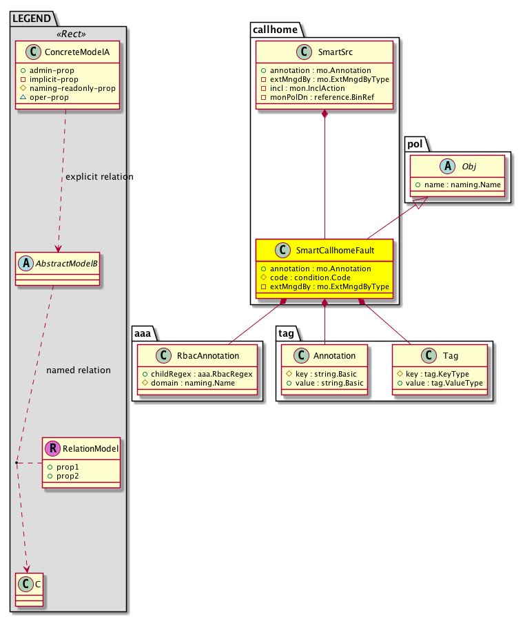
Class callhome:SmartCallhomeFault (CONCRETE)

Class ID:11773
Class Label: Fault MO for Smart Callhome faults
Encrypted: false - Exportable: true - Persistent: true - Configurable: true - Subject to Quota: Disabled - Abstraction Layer: Ambiguous Placement in the Model
Write Access: [admin]
Read Access: [admin, ops]
Creatable/Deletable: yes (see Container Mos for details)
Possible Semantic Scopes: Common, EPG, Infra, Fabric,
Semantic Scope Evaluation Rule: Parent
Monitoring Policy Source: Parent
Monitoring Flags : [ IsObservable: false, HasStats: false, HasFaults: false, HasHealth: false, HasEventRules: false ]

NO COMMENTS

Naming Rules
RN FORMAT: code-{code}

    [1] PREFIX=code- PROPERTY = code




DN FORMAT: 

[1] uni/tn-{name}/monepg-{name}/tarepg-{scope}/smartchsrc/code-{code}

[3] uni/infra/moninfra-{name}/tarinfra-{scope}/smartchsrc/code-{code}

[5] uni/fabric/monfab-{name}/tarfab-{scope}/smartchsrc/code-{code}

[7] uni/fabric/moncommon/fsevp-{code}/smartchsrc/code-{code}

[9] uni/tn-{name}/monepg-{name}/tarepg-{scope}/fsevp-{code}/smartchsrc/code-{code}

[11] uni/infra/moninfra-{name}/tarinfra-{scope}/fsevp-{code}/smartchsrc/code-{code}

[13] uni/fabric/monfab-{name}/tarfab-{scope}/fsevp-{code}/smartchsrc/code-{code}

[15] uni/tn-{name}/monepg-{name}/tarepg-{scope}/esevp-{code}/smartchsrc/code-{code}

[17] uni/infra/moninfra-{name}/tarinfra-{scope}/esevp-{code}/smartchsrc/code-{code}

[19] uni/fabric/monfab-{name}/tarfab-{scope}/esevp-{code}/smartchsrc/code-{code}

[21] uni/fabric/moncommon/smartchsrc/code-{code}

[23] uni/tn-{name}/monepg-{name}/tarepg-{scope}/smartchsrc/code-{code}

[25] uni/tn-{name}/monepg-{name}/smartchsrc/code-{code}

[27] uni/infra/moninfra-{name}/tarinfra-{scope}/smartchsrc/code-{code}

[29] uni/infra/moninfra-{name}/smartchsrc/code-{code}

[31] uni/fabric/monfab-{name}/tarfab-{scope}/smartchsrc/code-{code}

[33] uni/fabric/monfab-{name}/smartchsrc/code-{code}

                


Diagram

Super Mo: pol:Obj,
Container Mos: callhome:SmartSrc (deletable:yes),
Contained Mos: aaa:RbacAnnotation, tag:Annotation, tag:Tag,


Containers Hierarchies
[V] top:Root  This class represents the root element in the object hierarchy. All managed objects in the system are descendants of the Root element.
 ├
[V] fabric:Topology The root for IFC topology.
 
 ├
[V] fabric:Pod A pod.
 
 
 ├
[V] fabric:Node The root node for the APIC.
 
 
 
 ├
[V] ctx:Local The local Context.
 
 
 
 
 ├
[V] ctx:Application The context application.
 
 
 
 
 
 ├
[V] pol:Uni Represents policy definition/resolution universe.
 
 
 
 
 
 
 ├
[V] fv:Tenant A policy owner in the virtual fabric. A tenant can be either a private or a shared entity. For example, you can create a tenant with contexts and bridge domains shared by other tenants. A shared type of tenant is typically named common, default, or infra.
 
 
 
 
 
 
 
 ├
[V] mon:EPGPol Creates a container for monitoring policies associated with the tenant. This allows you to apply tenant-specific policies related to Stats Collection, Stats Export, Callhome/SNMP/Syslog, Event Severities, Fault Severities, and Fault Lifecycles.
 
 
 
 
 
 
 
 
 ├
[V] mon:EPGTarget Creating a monitoring target will allow you to associate certain monitoring policies to the target object for this tenant. These associated policies can be related to stats collection, stats export, Callhome/SNMP/Syslog, event severities, fault severities, and fault lifecycle policies. The target object will be found in the Monitoring Object drop-down menu in the sub-folders of this monitoring policy, if available.
 
 
 
 
 
 
 
 
 
 ├
[V] condition:SevAsnP 
 
 
 
 
 
 
 
 
 
 
 ├
[V] callhome:SmartSrc 
 
 
 
 
 
 
 
 
 
 
 
 ├
[V] callhome:SmartCallhomeFault 
[V] top:Root  This class represents the root element in the object hierarchy. All managed objects in the system are descendants of the Root element.
 ├
[V] pol:Uni Represents policy definition/resolution universe.
 
 ├
[V] fv:Tenant A policy owner in the virtual fabric. A tenant can be either a private or a shared entity. For example, you can create a tenant with contexts and bridge domains shared by other tenants. A shared type of tenant is typically named common, default, or infra.
 
 
 ├
[V] mon:EPGPol Creates a container for monitoring policies associated with the tenant. This allows you to apply tenant-specific policies related to Stats Collection, Stats Export, Callhome/SNMP/Syslog, Event Severities, Fault Severities, and Fault Lifecycles.
 
 
 
 ├
[V] mon:EPGTarget Creating a monitoring target will allow you to associate certain monitoring policies to the target object for this tenant. These associated policies can be related to stats collection, stats export, Callhome/SNMP/Syslog, event severities, fault severities, and fault lifecycle policies. The target object will be found in the Monitoring Object drop-down menu in the sub-folders of this monitoring policy, if available.
 
 
 
 
 ├
[V] condition:SevAsnP 
 
 
 
 
 
 ├
[V] callhome:SmartSrc 
 
 
 
 
 
 
 ├
[V] callhome:SmartCallhomeFault 
[V] top:Root  This class represents the root element in the object hierarchy. All managed objects in the system are descendants of the Root element.
 ├
[V] fabric:Topology The root for IFC topology.
 
 ├
[V] fabric:Pod A pod.
 
 
 ├
[V] fabric:Node The root node for the APIC.
 
 
 
 ├
[V] ctx:Local The local Context.
 
 
 
 
 ├
[V] ctx:Application The context application.
 
 
 
 
 
 ├
[V] pol:Uni Represents policy definition/resolution universe.
 
 
 
 
 
 
 ├
[V] infra:Infra A container for all tenant infra configurations.
 
 
 
 
 
 
 
 ├
[V] mon:InfraPol Creates a policy which acts as a container for associated fabric monitoring policies. These can include policies related to Event/Fault severity, the Fault lifecycle, and other such monitoring policies.
 
 
 
 
 
 
 
 
 ├
[V] mon:InfraTarget Creating a monitoring target will allow you to associate certain monitoring policies to the target object for the fabric infrastructure. These associated policies can be related to stats collection, stats export, Callhome/SNMP/Syslog, event severities, fault severities, and fault lifecycle policies. The target object will be found in the Monitoring Object drop-down menu in the sub-folders of this monitoring policy, if available.
 
 
 
 
 
 
 
 
 
 ├
[V] condition:SevAsnP 
 
 
 
 
 
 
 
 
 
 
 ├
[V] callhome:SmartSrc 
 
 
 
 
 
 
 
 
 
 
 
 ├
[V] callhome:SmartCallhomeFault 
[V] top:Root  This class represents the root element in the object hierarchy. All managed objects in the system are descendants of the Root element.
 ├
[V] pol:Uni Represents policy definition/resolution universe.
 
 ├
[V] infra:Infra A container for all tenant infra configurations.
 
 
 ├
[V] mon:InfraPol Creates a policy which acts as a container for associated fabric monitoring policies. These can include policies related to Event/Fault severity, the Fault lifecycle, and other such monitoring policies.
 
 
 
 ├
[V] mon:InfraTarget Creating a monitoring target will allow you to associate certain monitoring policies to the target object for the fabric infrastructure. These associated policies can be related to stats collection, stats export, Callhome/SNMP/Syslog, event severities, fault severities, and fault lifecycle policies. The target object will be found in the Monitoring Object drop-down menu in the sub-folders of this monitoring policy, if available.
 
 
 
 
 ├
[V] condition:SevAsnP 
 
 
 
 
 
 ├
[V] callhome:SmartSrc 
 
 
 
 
 
 
 ├
[V] callhome:SmartCallhomeFault 
[V] top:Root  This class represents the root element in the object hierarchy. All managed objects in the system are descendants of the Root element.
 ├
[V] fabric:Topology The root for IFC topology.
 
 ├
[V] fabric:Pod A pod.
 
 
 ├
[V] fabric:Node The root node for the APIC.
 
 
 
 ├
[V] ctx:Local The local Context.
 
 
 
 
 ├
[V] ctx:Application The context application.
 
 
 
 
 
 ├
[V] pol:Uni Represents policy definition/resolution universe.
 
 
 
 
 
 
 ├
[V] fabric:Inst A container object for fabric policies.
 
 
 
 
 
 
 
 ├
[V] mon:FabricPol Creates a policy which acts as a container for associated fabric monitoring policies. These can include policies related to Event/Fault severity, the Fault lifecycle, and other such monitoring policies.
 
 
 
 
 
 
 
 
 ├
[V] mon:FabricTarget The monitoring target policy model for the fabric semantic scope.
 
 
 
 
 
 
 
 
 
 ├
[V] condition:SevAsnP 
 
 
 
 
 
 
 
 
 
 
 ├
[V] callhome:SmartSrc 
 
 
 
 
 
 
 
 
 
 
 
 ├
[V] callhome:SmartCallhomeFault 
[V] top:Root  This class represents the root element in the object hierarchy. All managed objects in the system are descendants of the Root element.
 ├
[V] pol:Uni Represents policy definition/resolution universe.
 
 ├
[V] fabric:Inst A container object for fabric policies.
 
 
 ├
[V] mon:FabricPol Creates a policy which acts as a container for associated fabric monitoring policies. These can include policies related to Event/Fault severity, the Fault lifecycle, and other such monitoring policies.
 
 
 
 ├
[V] mon:FabricTarget The monitoring target policy model for the fabric semantic scope.
 
 
 
 
 ├
[V] condition:SevAsnP 
 
 
 
 
 
 ├
[V] callhome:SmartSrc 
 
 
 
 
 
 
 ├
[V] callhome:SmartCallhomeFault 
[V] top:Root  This class represents the root element in the object hierarchy. All managed objects in the system are descendants of the Root element.
 ├
[V] fabric:Topology The root for IFC topology.
 
 ├
[V] fabric:Pod A pod.
 
 
 ├
[V] fabric:Node The root node for the APIC.
 
 
 
 ├
[V] ctx:Local The local Context.
 
 
 
 
 ├
[V] ctx:Application The context application.
 
 
 
 
 
 ├
[V] pol:Uni Represents policy definition/resolution universe.
 
 
 
 
 
 
 ├
[V] fabric:Inst A container object for fabric policies.
 
 
 
 
 
 
 
 ├
[V] mon:CommonPol The monitoring policy model for the common semantic scope, which is used when there is no corresponding policy under the more specific infra or tenant scopes. In such cases, these policies are used throughout the fabric except for objects attached to their own specific policies.
 
 
 
 
 
 
 
 
 ├
[V] fault:SevAsnP The initial and target severities for a specific fault can be specified in a custom or default monitoring policy directly under an observable target object.
 
 
 
 
 
 
 
 
 
 ├
[V] callhome:SmartSrc 
 
 
 
 
 
 
 
 
 
 
 ├
[V] callhome:SmartCallhomeFault 
[V] top:Root  This class represents the root element in the object hierarchy. All managed objects in the system are descendants of the Root element.
 ├
[V] pol:Uni Represents policy definition/resolution universe.
 
 ├
[V] fabric:Inst A container object for fabric policies.
 
 
 ├
[V] mon:CommonPol The monitoring policy model for the common semantic scope, which is used when there is no corresponding policy under the more specific infra or tenant scopes. In such cases, these policies are used throughout the fabric except for objects attached to their own specific policies.
 
 
 
 ├
[V] fault:SevAsnP The initial and target severities for a specific fault can be specified in a custom or default monitoring policy directly under an observable target object.
 
 
 
 
 ├
[V] callhome:SmartSrc 
 
 
 
 
 
 ├
[V] callhome:SmartCallhomeFault 
[V] top:Root  This class represents the root element in the object hierarchy. All managed objects in the system are descendants of the Root element.
 ├
[V] fabric:Topology The root for IFC topology.
 
 ├
[V] fabric:Pod A pod.
 
 
 ├
[V] fabric:Node The root node for the APIC.
 
 
 
 ├
[V] ctx:Local The local Context.
 
 
 
 
 ├
[V] ctx:Application The context application.
 
 
 
 
 
 ├
[V] pol:Uni Represents policy definition/resolution universe.
 
 
 
 
 
 
 ├
[V] fv:Tenant A policy owner in the virtual fabric. A tenant can be either a private or a shared entity. For example, you can create a tenant with contexts and bridge domains shared by other tenants. A shared type of tenant is typically named common, default, or infra.
 
 
 
 
 
 
 
 ├
[V] mon:EPGPol Creates a container for monitoring policies associated with the tenant. This allows you to apply tenant-specific policies related to Stats Collection, Stats Export, Callhome/SNMP/Syslog, Event Severities, Fault Severities, and Fault Lifecycles.
 
 
 
 
 
 
 
 
 ├
[V] mon:EPGTarget Creating a monitoring target will allow you to associate certain monitoring policies to the target object for this tenant. These associated policies can be related to stats collection, stats export, Callhome/SNMP/Syslog, event severities, fault severities, and fault lifecycle policies. The target object will be found in the Monitoring Object drop-down menu in the sub-folders of this monitoring policy, if available.
 
 
 
 
 
 
 
 
 
 ├
[V] fault:SevAsnP The initial and target severities for a specific fault can be specified in a custom or default monitoring policy directly under an observable target object.
 
 
 
 
 
 
 
 
 
 
 ├
[V] callhome:SmartSrc 
 
 
 
 
 
 
 
 
 
 
 
 ├
[V] callhome:SmartCallhomeFault 
[V] top:Root  This class represents the root element in the object hierarchy. All managed objects in the system are descendants of the Root element.
 ├
[V] pol:Uni Represents policy definition/resolution universe.
 
 ├
[V] fv:Tenant A policy owner in the virtual fabric. A tenant can be either a private or a shared entity. For example, you can create a tenant with contexts and bridge domains shared by other tenants. A shared type of tenant is typically named common, default, or infra.
 
 
 ├
[V] mon:EPGPol Creates a container for monitoring policies associated with the tenant. This allows you to apply tenant-specific policies related to Stats Collection, Stats Export, Callhome/SNMP/Syslog, Event Severities, Fault Severities, and Fault Lifecycles.
 
 
 
 ├
[V] mon:EPGTarget Creating a monitoring target will allow you to associate certain monitoring policies to the target object for this tenant. These associated policies can be related to stats collection, stats export, Callhome/SNMP/Syslog, event severities, fault severities, and fault lifecycle policies. The target object will be found in the Monitoring Object drop-down menu in the sub-folders of this monitoring policy, if available.
 
 
 
 
 ├
[V] fault:SevAsnP The initial and target severities for a specific fault can be specified in a custom or default monitoring policy directly under an observable target object.
 
 
 
 
 
 ├
[V] callhome:SmartSrc 
 
 
 
 
 
 
 ├
[V] callhome:SmartCallhomeFault 
[V] top:Root  This class represents the root element in the object hierarchy. All managed objects in the system are descendants of the Root element.
 ├
[V] fabric:Topology The root for IFC topology.
 
 ├
[V] fabric:Pod A pod.
 
 
 ├
[V] fabric:Node The root node for the APIC.
 
 
 
 ├
[V] ctx:Local The local Context.
 
 
 
 
 ├
[V] ctx:Application The context application.
 
 
 
 
 
 ├
[V] pol:Uni Represents policy definition/resolution universe.
 
 
 
 
 
 
 ├
[V] infra:Infra A container for all tenant infra configurations.
 
 
 
 
 
 
 
 ├
[V] mon:InfraPol Creates a policy which acts as a container for associated fabric monitoring policies. These can include policies related to Event/Fault severity, the Fault lifecycle, and other such monitoring policies.
 
 
 
 
 
 
 
 
 ├
[V] mon:InfraTarget Creating a monitoring target will allow you to associate certain monitoring policies to the target object for the fabric infrastructure. These associated policies can be related to stats collection, stats export, Callhome/SNMP/Syslog, event severities, fault severities, and fault lifecycle policies. The target object will be found in the Monitoring Object drop-down menu in the sub-folders of this monitoring policy, if available.
 
 
 
 
 
 
 
 
 
 ├
[V] fault:SevAsnP The initial and target severities for a specific fault can be specified in a custom or default monitoring policy directly under an observable target object.
 
 
 
 
 
 
 
 
 
 
 ├
[V] callhome:SmartSrc 
 
 
 
 
 
 
 
 
 
 
 
 ├
[V] callhome:SmartCallhomeFault 
[V] top:Root  This class represents the root element in the object hierarchy. All managed objects in the system are descendants of the Root element.
 ├
[V] pol:Uni Represents policy definition/resolution universe.
 
 ├
[V] infra:Infra A container for all tenant infra configurations.
 
 
 ├
[V] mon:InfraPol Creates a policy which acts as a container for associated fabric monitoring policies. These can include policies related to Event/Fault severity, the Fault lifecycle, and other such monitoring policies.
 
 
 
 ├
[V] mon:InfraTarget Creating a monitoring target will allow you to associate certain monitoring policies to the target object for the fabric infrastructure. These associated policies can be related to stats collection, stats export, Callhome/SNMP/Syslog, event severities, fault severities, and fault lifecycle policies. The target object will be found in the Monitoring Object drop-down menu in the sub-folders of this monitoring policy, if available.
 
 
 
 
 ├
[V] fault:SevAsnP The initial and target severities for a specific fault can be specified in a custom or default monitoring policy directly under an observable target object.
 
 
 
 
 
 ├
[V] callhome:SmartSrc 
 
 
 
 
 
 
 ├
[V] callhome:SmartCallhomeFault 
[V] top:Root  This class represents the root element in the object hierarchy. All managed objects in the system are descendants of the Root element.
 ├
[V] fabric:Topology The root for IFC topology.
 
 ├
[V] fabric:Pod A pod.
 
 
 ├
[V] fabric:Node The root node for the APIC.
 
 
 
 ├
[V] ctx:Local The local Context.
 
 
 
 
 ├
[V] ctx:Application The context application.
 
 
 
 
 
 ├
[V] pol:Uni Represents policy definition/resolution universe.
 
 
 
 
 
 
 ├
[V] fabric:Inst A container object for fabric policies.
 
 
 
 
 
 
 
 ├
[V] mon:FabricPol Creates a policy which acts as a container for associated fabric monitoring policies. These can include policies related to Event/Fault severity, the Fault lifecycle, and other such monitoring policies.
 
 
 
 
 
 
 
 
 ├
[V] mon:FabricTarget The monitoring target policy model for the fabric semantic scope.
 
 
 
 
 
 
 
 
 
 ├
[V] fault:SevAsnP The initial and target severities for a specific fault can be specified in a custom or default monitoring policy directly under an observable target object.
 
 
 
 
 
 
 
 
 
 
 ├
[V] callhome:SmartSrc 
 
 
 
 
 
 
 
 
 
 
 
 ├
[V] callhome:SmartCallhomeFault 
[V] top:Root  This class represents the root element in the object hierarchy. All managed objects in the system are descendants of the Root element.
 ├
[V] pol:Uni Represents policy definition/resolution universe.
 
 ├
[V] fabric:Inst A container object for fabric policies.
 
 
 ├
[V] mon:FabricPol Creates a policy which acts as a container for associated fabric monitoring policies. These can include policies related to Event/Fault severity, the Fault lifecycle, and other such monitoring policies.
 
 
 
 ├
[V] mon:FabricTarget The monitoring target policy model for the fabric semantic scope.
 
 
 
 
 ├
[V] fault:SevAsnP The initial and target severities for a specific fault can be specified in a custom or default monitoring policy directly under an observable target object.
 
 
 
 
 
 ├
[V] callhome:SmartSrc 
 
 
 
 
 
 
 ├
[V] callhome:SmartCallhomeFault 
[V] top:Root  This class represents the root element in the object hierarchy. All managed objects in the system are descendants of the Root element.
 ├
[V] fabric:Topology The root for IFC topology.
 
 ├
[V] fabric:Pod A pod.
 
 
 ├
[V] fabric:Node The root node for the APIC.
 
 
 
 ├
[V] ctx:Local The local Context.
 
 
 
 
 ├
[V] ctx:Application The context application.
 
 
 
 
 
 ├
[V] pol:Uni Represents policy definition/resolution universe.
 
 
 
 
 
 
 ├
[V] fv:Tenant A policy owner in the virtual fabric. A tenant can be either a private or a shared entity. For example, you can create a tenant with contexts and bridge domains shared by other tenants. A shared type of tenant is typically named common, default, or infra.
 
 
 
 
 
 
 
 ├
[V] mon:EPGPol Creates a container for monitoring policies associated with the tenant. This allows you to apply tenant-specific policies related to Stats Collection, Stats Export, Callhome/SNMP/Syslog, Event Severities, Fault Severities, and Fault Lifecycles.
 
 
 
 
 
 
 
 
 ├
[V] mon:EPGTarget Creating a monitoring target will allow you to associate certain monitoring policies to the target object for this tenant. These associated policies can be related to stats collection, stats export, Callhome/SNMP/Syslog, event severities, fault severities, and fault lifecycle policies. The target object will be found in the Monitoring Object drop-down menu in the sub-folders of this monitoring policy, if available.
 
 
 
 
 
 
 
 
 
 ├
[V] event:SevAsnP Represents a policy that specifies the initial and target severity for a specific event.
 
 
 
 
 
 
 
 
 
 
 ├
[V] callhome:SmartSrc 
 
 
 
 
 
 
 
 
 
 
 
 ├
[V] callhome:SmartCallhomeFault 
[V] top:Root  This class represents the root element in the object hierarchy. All managed objects in the system are descendants of the Root element.
 ├
[V] pol:Uni Represents policy definition/resolution universe.
 
 ├
[V] fv:Tenant A policy owner in the virtual fabric. A tenant can be either a private or a shared entity. For example, you can create a tenant with contexts and bridge domains shared by other tenants. A shared type of tenant is typically named common, default, or infra.
 
 
 ├
[V] mon:EPGPol Creates a container for monitoring policies associated with the tenant. This allows you to apply tenant-specific policies related to Stats Collection, Stats Export, Callhome/SNMP/Syslog, Event Severities, Fault Severities, and Fault Lifecycles.
 
 
 
 ├
[V] mon:EPGTarget Creating a monitoring target will allow you to associate certain monitoring policies to the target object for this tenant. These associated policies can be related to stats collection, stats export, Callhome/SNMP/Syslog, event severities, fault severities, and fault lifecycle policies. The target object will be found in the Monitoring Object drop-down menu in the sub-folders of this monitoring policy, if available.
 
 
 
 
 ├
[V] event:SevAsnP Represents a policy that specifies the initial and target severity for a specific event.
 
 
 
 
 
 ├
[V] callhome:SmartSrc 
 
 
 
 
 
 
 ├
[V] callhome:SmartCallhomeFault 
[V] top:Root  This class represents the root element in the object hierarchy. All managed objects in the system are descendants of the Root element.
 ├
[V] fabric:Topology The root for IFC topology.
 
 ├
[V] fabric:Pod A pod.
 
 
 ├
[V] fabric:Node The root node for the APIC.
 
 
 
 ├
[V] ctx:Local The local Context.
 
 
 
 
 ├
[V] ctx:Application The context application.
 
 
 
 
 
 ├
[V] pol:Uni Represents policy definition/resolution universe.
 
 
 
 
 
 
 ├
[V] infra:Infra A container for all tenant infra configurations.
 
 
 
 
 
 
 
 ├
[V] mon:InfraPol Creates a policy which acts as a container for associated fabric monitoring policies. These can include policies related to Event/Fault severity, the Fault lifecycle, and other such monitoring policies.
 
 
 
 
 
 
 
 
 ├
[V] mon:InfraTarget Creating a monitoring target will allow you to associate certain monitoring policies to the target object for the fabric infrastructure. These associated policies can be related to stats collection, stats export, Callhome/SNMP/Syslog, event severities, fault severities, and fault lifecycle policies. The target object will be found in the Monitoring Object drop-down menu in the sub-folders of this monitoring policy, if available.
 
 
 
 
 
 
 
 
 
 ├
[V] event:SevAsnP Represents a policy that specifies the initial and target severity for a specific event.
 
 
 
 
 
 
 
 
 
 
 ├
[V] callhome:SmartSrc 
 
 
 
 
 
 
 
 
 
 
 
 ├
[V] callhome:SmartCallhomeFault 
[V] top:Root  This class represents the root element in the object hierarchy. All managed objects in the system are descendants of the Root element.
 ├
[V] pol:Uni Represents policy definition/resolution universe.
 
 ├
[V] infra:Infra A container for all tenant infra configurations.
 
 
 ├
[V] mon:InfraPol Creates a policy which acts as a container for associated fabric monitoring policies. These can include policies related to Event/Fault severity, the Fault lifecycle, and other such monitoring policies.
 
 
 
 ├
[V] mon:InfraTarget Creating a monitoring target will allow you to associate certain monitoring policies to the target object for the fabric infrastructure. These associated policies can be related to stats collection, stats export, Callhome/SNMP/Syslog, event severities, fault severities, and fault lifecycle policies. The target object will be found in the Monitoring Object drop-down menu in the sub-folders of this monitoring policy, if available.
 
 
 
 
 ├
[V] event:SevAsnP Represents a policy that specifies the initial and target severity for a specific event.
 
 
 
 
 
 ├
[V] callhome:SmartSrc 
 
 
 
 
 
 
 ├
[V] callhome:SmartCallhomeFault 
[V] top:Root  This class represents the root element in the object hierarchy. All managed objects in the system are descendants of the Root element.
 ├
[V] fabric:Topology The root for IFC topology.
 
 ├
[V] fabric:Pod A pod.
 
 
 ├
[V] fabric:Node The root node for the APIC.
 
 
 
 ├
[V] ctx:Local The local Context.
 
 
 
 
 ├
[V] ctx:Application The context application.
 
 
 
 
 
 ├
[V] pol:Uni Represents policy definition/resolution universe.
 
 
 
 
 
 
 ├
[V] fabric:Inst A container object for fabric policies.
 
 
 
 
 
 
 
 ├
[V] mon:FabricPol Creates a policy which acts as a container for associated fabric monitoring policies. These can include policies related to Event/Fault severity, the Fault lifecycle, and other such monitoring policies.
 
 
 
 
 
 
 
 
 ├
[V] mon:FabricTarget The monitoring target policy model for the fabric semantic scope.
 
 
 
 
 
 
 
 
 
 ├
[V] event:SevAsnP Represents a policy that specifies the initial and target severity for a specific event.
 
 
 
 
 
 
 
 
 
 
 ├
[V] callhome:SmartSrc 
 
 
 
 
 
 
 
 
 
 
 
 ├
[V] callhome:SmartCallhomeFault 
[V] top:Root  This class represents the root element in the object hierarchy. All managed objects in the system are descendants of the Root element.
 ├
[V] pol:Uni Represents policy definition/resolution universe.
 
 ├
[V] fabric:Inst A container object for fabric policies.
 
 
 ├
[V] mon:FabricPol Creates a policy which acts as a container for associated fabric monitoring policies. These can include policies related to Event/Fault severity, the Fault lifecycle, and other such monitoring policies.
 
 
 
 ├
[V] mon:FabricTarget The monitoring target policy model for the fabric semantic scope.
 
 
 
 
 ├
[V] event:SevAsnP Represents a policy that specifies the initial and target severity for a specific event.
 
 
 
 
 
 ├
[V] callhome:SmartSrc 
 
 
 
 
 
 
 ├
[V] callhome:SmartCallhomeFault 
[V] top:Root  This class represents the root element in the object hierarchy. All managed objects in the system are descendants of the Root element.
 ├
[V] fabric:Topology The root for IFC topology.
 
 ├
[V] fabric:Pod A pod.
 
 
 ├
[V] fabric:Node The root node for the APIC.
 
 
 
 ├
[V] ctx:Local The local Context.
 
 
 
 
 ├
[V] ctx:Application The context application.
 
 
 
 
 
 ├
[V] pol:Uni Represents policy definition/resolution universe.
 
 
 
 
 
 
 ├
[V] fabric:Inst A container object for fabric policies.
 
 
 
 
 
 
 
 ├
[V] mon:CommonPol The monitoring policy model for the common semantic scope, which is used when there is no corresponding policy under the more specific infra or tenant scopes. In such cases, these policies are used throughout the fabric except for objects attached to their own specific policies.
 
 
 
 
 
 
 
 
 ├
[V] callhome:SmartSrc 
 
 
 
 
 
 
 
 
 
 ├
[V] callhome:SmartCallhomeFault 
[V] top:Root  This class represents the root element in the object hierarchy. All managed objects in the system are descendants of the Root element.
 ├
[V] pol:Uni Represents policy definition/resolution universe.
 
 ├
[V] fabric:Inst A container object for fabric policies.
 
 
 ├
[V] mon:CommonPol The monitoring policy model for the common semantic scope, which is used when there is no corresponding policy under the more specific infra or tenant scopes. In such cases, these policies are used throughout the fabric except for objects attached to their own specific policies.
 
 
 
 ├
[V] callhome:SmartSrc 
 
 
 
 
 ├
[V] callhome:SmartCallhomeFault 
[V] top:Root  This class represents the root element in the object hierarchy. All managed objects in the system are descendants of the Root element.
 ├
[V] fabric:Topology The root for IFC topology.
 
 ├
[V] fabric:Pod A pod.
 
 
 ├
[V] fabric:Node The root node for the APIC.
 
 
 
 ├
[V] ctx:Local The local Context.
 
 
 
 
 ├
[V] ctx:Application The context application.
 
 
 
 
 
 ├
[V] pol:Uni Represents policy definition/resolution universe.
 
 
 
 
 
 
 ├
[V] fv:Tenant A policy owner in the virtual fabric. A tenant can be either a private or a shared entity. For example, you can create a tenant with contexts and bridge domains shared by other tenants. A shared type of tenant is typically named common, default, or infra.
 
 
 
 
 
 
 
 ├
[V] mon:EPGPol Creates a container for monitoring policies associated with the tenant. This allows you to apply tenant-specific policies related to Stats Collection, Stats Export, Callhome/SNMP/Syslog, Event Severities, Fault Severities, and Fault Lifecycles.
 
 
 
 
 
 
 
 
 ├
[V] mon:EPGTarget Creating a monitoring target will allow you to associate certain monitoring policies to the target object for this tenant. These associated policies can be related to stats collection, stats export, Callhome/SNMP/Syslog, event severities, fault severities, and fault lifecycle policies. The target object will be found in the Monitoring Object drop-down menu in the sub-folders of this monitoring policy, if available.
 
 
 
 
 
 
 
 
 
 ├
[V] callhome:SmartSrc 
 
 
 
 
 
 
 
 
 
 
 ├
[V] callhome:SmartCallhomeFault 
[V] top:Root  This class represents the root element in the object hierarchy. All managed objects in the system are descendants of the Root element.
 ├
[V] pol:Uni Represents policy definition/resolution universe.
 
 ├
[V] fv:Tenant A policy owner in the virtual fabric. A tenant can be either a private or a shared entity. For example, you can create a tenant with contexts and bridge domains shared by other tenants. A shared type of tenant is typically named common, default, or infra.
 
 
 ├
[V] mon:EPGPol Creates a container for monitoring policies associated with the tenant. This allows you to apply tenant-specific policies related to Stats Collection, Stats Export, Callhome/SNMP/Syslog, Event Severities, Fault Severities, and Fault Lifecycles.
 
 
 
 ├
[V] mon:EPGTarget Creating a monitoring target will allow you to associate certain monitoring policies to the target object for this tenant. These associated policies can be related to stats collection, stats export, Callhome/SNMP/Syslog, event severities, fault severities, and fault lifecycle policies. The target object will be found in the Monitoring Object drop-down menu in the sub-folders of this monitoring policy, if available.
 
 
 
 
 ├
[V] callhome:SmartSrc 
 
 
 
 
 
 ├
[V] callhome:SmartCallhomeFault 
[V] top:Root  This class represents the root element in the object hierarchy. All managed objects in the system are descendants of the Root element.
 ├
[V] fabric:Topology The root for IFC topology.
 
 ├
[V] fabric:Pod A pod.
 
 
 ├
[V] fabric:Node The root node for the APIC.
 
 
 
 ├
[V] ctx:Local The local Context.
 
 
 
 
 ├
[V] ctx:Application The context application.
 
 
 
 
 
 ├
[V] pol:Uni Represents policy definition/resolution universe.
 
 
 
 
 
 
 ├
[V] fv:Tenant A policy owner in the virtual fabric. A tenant can be either a private or a shared entity. For example, you can create a tenant with contexts and bridge domains shared by other tenants. A shared type of tenant is typically named common, default, or infra.
 
 
 
 
 
 
 
 ├
[V] mon:EPGPol Creates a container for monitoring policies associated with the tenant. This allows you to apply tenant-specific policies related to Stats Collection, Stats Export, Callhome/SNMP/Syslog, Event Severities, Fault Severities, and Fault Lifecycles.
 
 
 
 
 
 
 
 
 ├
[V] callhome:SmartSrc 
 
 
 
 
 
 
 
 
 
 ├
[V] callhome:SmartCallhomeFault 
[V] top:Root  This class represents the root element in the object hierarchy. All managed objects in the system are descendants of the Root element.
 ├
[V] pol:Uni Represents policy definition/resolution universe.
 
 ├
[V] fv:Tenant A policy owner in the virtual fabric. A tenant can be either a private or a shared entity. For example, you can create a tenant with contexts and bridge domains shared by other tenants. A shared type of tenant is typically named common, default, or infra.
 
 
 ├
[V] mon:EPGPol Creates a container for monitoring policies associated with the tenant. This allows you to apply tenant-specific policies related to Stats Collection, Stats Export, Callhome/SNMP/Syslog, Event Severities, Fault Severities, and Fault Lifecycles.
 
 
 
 ├
[V] callhome:SmartSrc 
 
 
 
 
 ├
[V] callhome:SmartCallhomeFault 
[V] top:Root  This class represents the root element in the object hierarchy. All managed objects in the system are descendants of the Root element.
 ├
[V] fabric:Topology The root for IFC topology.
 
 ├
[V] fabric:Pod A pod.
 
 
 ├
[V] fabric:Node The root node for the APIC.
 
 
 
 ├
[V] ctx:Local The local Context.
 
 
 
 
 ├
[V] ctx:Application The context application.
 
 
 
 
 
 ├
[V] pol:Uni Represents policy definition/resolution universe.
 
 
 
 
 
 
 ├
[V] infra:Infra A container for all tenant infra configurations.
 
 
 
 
 
 
 
 ├
[V] mon:InfraPol Creates a policy which acts as a container for associated fabric monitoring policies. These can include policies related to Event/Fault severity, the Fault lifecycle, and other such monitoring policies.
 
 
 
 
 
 
 
 
 ├
[V] mon:InfraTarget Creating a monitoring target will allow you to associate certain monitoring policies to the target object for the fabric infrastructure. These associated policies can be related to stats collection, stats export, Callhome/SNMP/Syslog, event severities, fault severities, and fault lifecycle policies. The target object will be found in the Monitoring Object drop-down menu in the sub-folders of this monitoring policy, if available.
 
 
 
 
 
 
 
 
 
 ├
[V] callhome:SmartSrc 
 
 
 
 
 
 
 
 
 
 
 ├
[V] callhome:SmartCallhomeFault 
[V] top:Root  This class represents the root element in the object hierarchy. All managed objects in the system are descendants of the Root element.
 ├
[V] pol:Uni Represents policy definition/resolution universe.
 
 ├
[V] infra:Infra A container for all tenant infra configurations.
 
 
 ├
[V] mon:InfraPol Creates a policy which acts as a container for associated fabric monitoring policies. These can include policies related to Event/Fault severity, the Fault lifecycle, and other such monitoring policies.
 
 
 
 ├
[V] mon:InfraTarget Creating a monitoring target will allow you to associate certain monitoring policies to the target object for the fabric infrastructure. These associated policies can be related to stats collection, stats export, Callhome/SNMP/Syslog, event severities, fault severities, and fault lifecycle policies. The target object will be found in the Monitoring Object drop-down menu in the sub-folders of this monitoring policy, if available.
 
 
 
 
 ├
[V] callhome:SmartSrc 
 
 
 
 
 
 ├
[V] callhome:SmartCallhomeFault 
[V] top:Root  This class represents the root element in the object hierarchy. All managed objects in the system are descendants of the Root element.
 ├
[V] fabric:Topology The root for IFC topology.
 
 ├
[V] fabric:Pod A pod.
 
 
 ├
[V] fabric:Node The root node for the APIC.
 
 
 
 ├
[V] ctx:Local The local Context.
 
 
 
 
 ├
[V] ctx:Application The context application.
 
 
 
 
 
 ├
[V] pol:Uni Represents policy definition/resolution universe.
 
 
 
 
 
 
 ├
[V] infra:Infra A container for all tenant infra configurations.
 
 
 
 
 
 
 
 ├
[V] mon:InfraPol Creates a policy which acts as a container for associated fabric monitoring policies. These can include policies related to Event/Fault severity, the Fault lifecycle, and other such monitoring policies.
 
 
 
 
 
 
 
 
 ├
[V] callhome:SmartSrc 
 
 
 
 
 
 
 
 
 
 ├
[V] callhome:SmartCallhomeFault 
[V] top:Root  This class represents the root element in the object hierarchy. All managed objects in the system are descendants of the Root element.
 ├
[V] pol:Uni Represents policy definition/resolution universe.
 
 ├
[V] infra:Infra A container for all tenant infra configurations.
 
 
 ├
[V] mon:InfraPol Creates a policy which acts as a container for associated fabric monitoring policies. These can include policies related to Event/Fault severity, the Fault lifecycle, and other such monitoring policies.
 
 
 
 ├
[V] callhome:SmartSrc 
 
 
 
 
 ├
[V] callhome:SmartCallhomeFault 
[V] top:Root  This class represents the root element in the object hierarchy. All managed objects in the system are descendants of the Root element.
 ├
[V] fabric:Topology The root for IFC topology.
 
 ├
[V] fabric:Pod A pod.
 
 
 ├
[V] fabric:Node The root node for the APIC.
 
 
 
 ├
[V] ctx:Local The local Context.
 
 
 
 
 ├
[V] ctx:Application The context application.
 
 
 
 
 
 ├
[V] pol:Uni Represents policy definition/resolution universe.
 
 
 
 
 
 
 ├
[V] fabric:Inst A container object for fabric policies.
 
 
 
 
 
 
 
 ├
[V] mon:FabricPol Creates a policy which acts as a container for associated fabric monitoring policies. These can include policies related to Event/Fault severity, the Fault lifecycle, and other such monitoring policies.
 
 
 
 
 
 
 
 
 ├
[V] mon:FabricTarget The monitoring target policy model for the fabric semantic scope.
 
 
 
 
 
 
 
 
 
 ├
[V] callhome:SmartSrc 
 
 
 
 
 
 
 
 
 
 
 ├
[V] callhome:SmartCallhomeFault 
[V] top:Root  This class represents the root element in the object hierarchy. All managed objects in the system are descendants of the Root element.
 ├
[V] pol:Uni Represents policy definition/resolution universe.
 
 ├
[V] fabric:Inst A container object for fabric policies.
 
 
 ├
[V] mon:FabricPol Creates a policy which acts as a container for associated fabric monitoring policies. These can include policies related to Event/Fault severity, the Fault lifecycle, and other such monitoring policies.
 
 
 
 ├
[V] mon:FabricTarget The monitoring target policy model for the fabric semantic scope.
 
 
 
 
 ├
[V] callhome:SmartSrc 
 
 
 
 
 
 ├
[V] callhome:SmartCallhomeFault 
[V] top:Root  This class represents the root element in the object hierarchy. All managed objects in the system are descendants of the Root element.
 ├
[V] fabric:Topology The root for IFC topology.
 
 ├
[V] fabric:Pod A pod.
 
 
 ├
[V] fabric:Node The root node for the APIC.
 
 
 
 ├
[V] ctx:Local The local Context.
 
 
 
 
 ├
[V] ctx:Application The context application.
 
 
 
 
 
 ├
[V] pol:Uni Represents policy definition/resolution universe.
 
 
 
 
 
 
 ├
[V] fabric:Inst A container object for fabric policies.
 
 
 
 
 
 
 
 ├
[V] mon:FabricPol Creates a policy which acts as a container for associated fabric monitoring policies. These can include policies related to Event/Fault severity, the Fault lifecycle, and other such monitoring policies.
 
 
 
 
 
 
 
 
 ├
[V] callhome:SmartSrc 
 
 
 
 
 
 
 
 
 
 ├
[V] callhome:SmartCallhomeFault 
[V] top:Root  This class represents the root element in the object hierarchy. All managed objects in the system are descendants of the Root element.
 ├
[V] pol:Uni Represents policy definition/resolution universe.
 
 ├
[V] fabric:Inst A container object for fabric policies.
 
 
 ├
[V] mon:FabricPol Creates a policy which acts as a container for associated fabric monitoring policies. These can include policies related to Event/Fault severity, the Fault lifecycle, and other such monitoring policies.
 
 
 
 ├
[V] callhome:SmartSrc 
 
 
 
 
 ├
[V] callhome:SmartCallhomeFault 


Contained Hierarchy
[V] callhome:SmartCallhomeFault 
 ├
[V] aaa:RbacAnnotation  RbacAnnotation is used for capturing rbac properties of any apic object Objects can append rbacannotations as Object->RbacAnnotation which is then checked for domain eligibility
 ├
[V] fault:Delegate Exposes internal faults to the user. A fault delegate object can be defined on IFC (for example, for an endpoint group) and when the fault is raised (for example, under an endpoint policy on a switch), a fault delegate object is created on IFC under the specified object. A fault delegate object follows the lifecycle of the original fault instance object, being created, modified, or deleted based on the changes of the original fault.
 ├
[V] tag:Annotation 
 ├
[V] tag:Tag 


Inheritance
[V] naming:NamedObject An abstract base class for an object that contains a name.
 ├
[V] pol:Obj Represents a generic policy object.
 
 ├
[V] callhome:SmartCallhomeFault 


Events
                callhome:SmartCallhomeFault:creation__callhome_SmartCallhomeFault
callhome:SmartCallhomeFault:modification__callhome_SmartCallhomeFault
callhome:SmartCallhomeFault:deletion__callhome_SmartCallhomeFault


Faults
                


Fsms
                


Properties Summary
Defined in: callhome:SmartCallhomeFault
mo:Annotation
          string:Basic
annotation  (callhome:SmartCallhomeFault:annotation)
           NO COMMENTS
condition:Code
          scalar:Uint32
code  (callhome:SmartCallhomeFault:code)
           The code that helps to categorize and identify different types of condition policy objects.
mo:ExtMngdByType
          scalar:Bitmask32
extMngdBy  (callhome:SmartCallhomeFault:extMngdBy)
           NO COMMENTS
Defined in: pol:Obj
naming:Name
          string:Basic
name  (pol:Obj:name)
           Overrides:naming:NamedObject:name
           null
Defined in: naming:NamedObject
naming:NameAlias
          string:Basic
nameAlias  (naming:NamedObject:nameAlias)
           NO COMMENTS
Defined in: mo:Ownable
scalar:Uint16 uid  (mo:Ownable:uid)
           A unique identifier for this object.
Defined in: mo:Resolvable
mo:Owner
          scalar:Enum8
lcOwn  (mo:Resolvable:lcOwn)
           A value that indicates how this object was created. For internal use only.
Defined in: mo:TopProps
mo:ModificationChildAction
          scalar:Bitmask32
childAction  (mo:TopProps:childAction)
           Delete or ignore. For internal use only.
reference:BinRef dn  (mo:TopProps:dn)
           A tag or metadata is a non-hierarchical keyword or term assigned to the fabric module.
reference:BinRN rn  (mo:TopProps:rn)
           Identifies an object from its siblings within the context of its parent object. The distinguished name contains a sequence of relative names.
mo:ModificationStatus
          scalar:Bitmask32
status  (mo:TopProps:status)
           The upgrade status. This property is for internal use only.
Defined in: mo:Modifiable
mo:TStamp
          scalar:Date
modTs  (mo:Modifiable:modTs)
           The time when this object was last modified.
Properties Detail

annotation

Type: mo:Annotation
Primitive Type: string:Basic

Units: null
Encrypted: false
Access: admin
Category: TopLevelRegular
Property Validators:
    Range:  min: "0"  max: "128"
        Allowed Chars:
            Regex: [a-zA-Z0-9_.:-]+
    Comments:
NO COMMENTS



childAction

Type: mo:ModificationChildAction
Primitive Type: scalar:Bitmask32

Units: null
Encrypted: false
Access: implicit
Category: TopLevelChildAction
    Comments:
Delete or ignore. For internal use only.
Constants
deleteAll 16384u deleteAll NO COMMENTS
ignore 4096u ignore NO COMMENTS
deleteNonPresent 8192u deleteNonPresent NO COMMENTS
DEFAULT 0 --- This type is used to





code

Type: condition:Code
Primitive Type: scalar:Uint32

Units: null
Encrypted: false
Naming Property -- [NAMING RULES]
Access: naming
Category: TopLevelRegular
Property Validators:
    Comments:
The code that helps to categorize and identify different types of condition policy objects.
Constants
generic 0u any NO COMMENTS
F1000049 1000049u --- NO COMMENTS
F1000050 1000050u --- NO COMMENTS
F1000051 1000051u --- NO COMMENTS
F1000052 1000052u --- NO COMMENTS
F1000053 1000053u --- NO COMMENTS
F1000056 1000056u --- NO COMMENTS
F1000058 1000058u --- NO COMMENTS
F1000059 1000059u --- NO COMMENTS
F1000060 1000060u --- NO COMMENTS
F1000061 1000061u --- NO COMMENTS
F1000087 1000087u --- NO COMMENTS
F1000088 1000088u --- NO COMMENTS
F1000089 1000089u --- NO COMMENTS
F100008 100008u --- NO COMMENTS
F1000090 1000090u --- NO COMMENTS
F1000091 1000091u --- NO COMMENTS
F1000092 1000092u --- NO COMMENTS
F100009 100009u --- NO COMMENTS
F100010 100010u --- NO COMMENTS
F1000113 1000113u --- NO COMMENTS
F1000115 1000115u --- NO COMMENTS
F1000116 1000116u --- NO COMMENTS
F1000117 1000117u --- NO COMMENTS
F1000118 1000118u --- NO COMMENTS
F100011 100011u --- NO COMMENTS
F1000126 1000126u --- NO COMMENTS
F1000127 1000127u --- NO COMMENTS
F100012 100012u --- NO COMMENTS
F100013 100013u --- NO COMMENTS
F100014 100014u --- NO COMMENTS
F100015 100015u --- NO COMMENTS
F100016 100016u --- NO COMMENTS
F100017 100017u --- NO COMMENTS
F100018 100018u --- NO COMMENTS
F100019 100019u --- NO COMMENTS
F100020 100020u --- NO COMMENTS
F100021 100021u --- NO COMMENTS
F100022 100022u --- NO COMMENTS
F100023 100023u --- NO COMMENTS
F100024 100024u --- NO COMMENTS
F1000256 1000256u --- NO COMMENTS
F1000257 1000257u --- NO COMMENTS
F1000258 1000258u --- NO COMMENTS
F1000259 1000259u --- NO COMMENTS
F100025 100025u --- NO COMMENTS
F1000260 1000260u --- NO COMMENTS
F1000261 1000261u --- NO COMMENTS
F1000262 1000262u --- NO COMMENTS
F1000263 1000263u --- NO COMMENTS
F1000264 1000264u --- NO COMMENTS
F1000265 1000265u --- NO COMMENTS
F1000266 1000266u --- NO COMMENTS
F100026 100026u --- NO COMMENTS
F100027 100027u --- NO COMMENTS
F100028 100028u --- NO COMMENTS
F100029 100029u --- NO COMMENTS
F100030 100030u --- NO COMMENTS
F100031 100031u --- NO COMMENTS
F100032 100032u --- NO COMMENTS
F100033 100033u --- NO COMMENTS
F100034 100034u --- NO COMMENTS
F100035 100035u --- NO COMMENTS
F100036 100036u --- NO COMMENTS
F100037 100037u --- NO COMMENTS
F100038 100038u --- NO COMMENTS
F100039 100039u --- NO COMMENTS
F1000666 1000666u --- NO COMMENTS
F1000667 1000667u --- NO COMMENTS
F1000681 1000681u --- NO COMMENTS
F1000687 1000687u --- NO COMMENTS
F1000695 1000695u --- NO COMMENTS
F1000696 1000696u --- NO COMMENTS
F1000697 1000697u --- NO COMMENTS
F1000709 1000709u --- NO COMMENTS
F1000711 1000711u --- NO COMMENTS
F1000712 1000712u --- NO COMMENTS
F100072 100072u --- NO COMMENTS
F1000730 1000730u --- NO COMMENTS
F100073 100073u --- NO COMMENTS
F100074 100074u --- NO COMMENTS
F1000750 1000750u --- NO COMMENTS
F1000751 1000751u --- NO COMMENTS
F1000755 1000755u --- NO COMMENTS
F100075 100075u --- NO COMMENTS
F100076 100076u --- NO COMMENTS
F1000776 1000776u --- NO COMMENTS
F1000779 1000779u --- NO COMMENTS
F100077 100077u --- NO COMMENTS
F1000780 1000780u --- NO COMMENTS
F1000781 1000781u --- NO COMMENTS
F1000782 1000782u --- NO COMMENTS
F1000783 1000783u --- NO COMMENTS
F1000787 1000787u --- NO COMMENTS
F100078 100078u --- NO COMMENTS
F1000790 1000790u --- NO COMMENTS
F1000791 1000791u --- NO COMMENTS
F100079 100079u --- NO COMMENTS
F1000804 1000804u --- NO COMMENTS
F1000805 1000805u --- NO COMMENTS
F1000806 1000806u --- NO COMMENTS
F1000807 1000807u --- NO COMMENTS
F1000808 1000808u --- NO COMMENTS
F1000819 1000819u --- NO COMMENTS
F1000820 1000820u --- NO COMMENTS
F1000826 1000826u --- NO COMMENTS
F1000836 1000836u --- NO COMMENTS
F1000837 1000837u --- NO COMMENTS
F1000839 1000839u --- NO COMMENTS
F1000844 1000844u --- NO COMMENTS
F1000846 1000846u --- NO COMMENTS
F1000848 1000848u --- NO COMMENTS
F1000 1000u --- NO COMMENTS
F100176 100176u --- NO COMMENTS
F100177 100177u --- NO COMMENTS
F100178 100178u --- NO COMMENTS
F100179 100179u --- NO COMMENTS
F100180 100180u --- NO COMMENTS
F100181 100181u --- NO COMMENTS
F100182 100182u --- NO COMMENTS
F100183 100183u --- NO COMMENTS
F100192 100192u --- NO COMMENTS
F100193 100193u --- NO COMMENTS
F100194 100194u --- NO COMMENTS
F100195 100195u --- NO COMMENTS
F100196 100196u --- NO COMMENTS
F100197 100197u --- NO COMMENTS
F100198 100198u --- NO COMMENTS
F100199 100199u --- NO COMMENTS
F1001 1001u --- NO COMMENTS
F100200 100200u --- NO COMMENTS
F100201 100201u --- NO COMMENTS
F100202 100202u --- NO COMMENTS
F100203 100203u --- NO COMMENTS
F100204 100204u --- NO COMMENTS
F100205 100205u --- NO COMMENTS
F100206 100206u --- NO COMMENTS
F100207 100207u --- NO COMMENTS
F100208 100208u --- NO COMMENTS
F100209 100209u --- NO COMMENTS
F100210 100210u --- NO COMMENTS
F100211 100211u --- NO COMMENTS
F100212 100212u --- NO COMMENTS
F100213 100213u --- NO COMMENTS
F100214 100214u --- NO COMMENTS
F100215 100215u --- NO COMMENTS
F100216 100216u --- NO COMMENTS
F100217 100217u --- NO COMMENTS
F100218 100218u --- NO COMMENTS
F100219 100219u --- NO COMMENTS
F100220 100220u --- NO COMMENTS
F100221 100221u --- NO COMMENTS
F100222 100222u --- NO COMMENTS
F100223 100223u --- NO COMMENTS
F100224 100224u --- NO COMMENTS
F100225 100225u --- NO COMMENTS
F100226 100226u --- NO COMMENTS
F100227 100227u --- NO COMMENTS
F100228 100228u --- NO COMMENTS
F100229 100229u --- NO COMMENTS
F100230 100230u --- NO COMMENTS
F100231 100231u --- NO COMMENTS
F100256 100256u --- NO COMMENTS
F100257 100257u --- NO COMMENTS
F100258 100258u --- NO COMMENTS
F100259 100259u --- NO COMMENTS
F100260 100260u --- NO COMMENTS
F100261 100261u --- NO COMMENTS
F100262 100262u --- NO COMMENTS
F100263 100263u --- NO COMMENTS
F100264 100264u --- NO COMMENTS
F100265 100265u --- NO COMMENTS
F100266 100266u --- NO COMMENTS
F100267 100267u --- NO COMMENTS
F100268 100268u --- NO COMMENTS
F100269 100269u --- NO COMMENTS
F100270 100270u --- NO COMMENTS
F100271 100271u --- NO COMMENTS
F1002 1002u --- NO COMMENTS
F100392 100392u --- NO COMMENTS
F100393 100393u --- NO COMMENTS
F100394 100394u --- NO COMMENTS
F100395 100395u --- NO COMMENTS
F100396 100396u --- NO COMMENTS
F100397 100397u --- NO COMMENTS
F100398 100398u --- NO COMMENTS
F100399 100399u --- NO COMMENTS
F1003 1003u --- NO COMMENTS
F100408 100408u --- NO COMMENTS
F100409 100409u --- NO COMMENTS
F100410 100410u --- NO COMMENTS
F100411 100411u --- NO COMMENTS
F100412 100412u --- NO COMMENTS
F100413 100413u --- NO COMMENTS
F100414 100414u --- NO COMMENTS
F100415 100415u --- NO COMMENTS
F100416 100416u --- NO COMMENTS
F100417 100417u --- NO COMMENTS
F100418 100418u --- NO COMMENTS
F100419 100419u --- NO COMMENTS
F100420 100420u --- NO COMMENTS
F100421 100421u --- NO COMMENTS
F100422 100422u --- NO COMMENTS
F100423 100423u --- NO COMMENTS
F100424 100424u --- NO COMMENTS
F100425 100425u --- NO COMMENTS
F100426 100426u --- NO COMMENTS
F100427 100427u --- NO COMMENTS
F100428 100428u --- NO COMMENTS
F100429 100429u --- NO COMMENTS
F100430 100430u --- NO COMMENTS
F100431 100431u --- NO COMMENTS
F100432 100432u --- NO COMMENTS
F100433 100433u --- NO COMMENTS
F100434 100434u --- NO COMMENTS
F100435 100435u --- NO COMMENTS
F100436 100436u --- NO COMMENTS
F100437 100437u --- NO COMMENTS
F100438 100438u --- NO COMMENTS
F100439 100439u --- NO COMMENTS
F100440 100440u --- NO COMMENTS
F100441 100441u --- NO COMMENTS
F100442 100442u --- NO COMMENTS
F100443 100443u --- NO COMMENTS
F100444 100444u --- NO COMMENTS
F100445 100445u --- NO COMMENTS
F100446 100446u --- NO COMMENTS
F100447 100447u --- NO COMMENTS
F100472 100472u --- NO COMMENTS
F100473 100473u --- NO COMMENTS
F100474 100474u --- NO COMMENTS
F100475 100475u --- NO COMMENTS
F100476 100476u --- NO COMMENTS
F100477 100477u --- NO COMMENTS
F100478 100478u --- NO COMMENTS
F100479 100479u --- NO COMMENTS
F100480 100480u --- NO COMMENTS
F100481 100481u --- NO COMMENTS
F100482 100482u --- NO COMMENTS
F100483 100483u --- NO COMMENTS
F100484 100484u --- NO COMMENTS
F100485 100485u --- NO COMMENTS
F100486 100486u --- NO COMMENTS
F100487 100487u --- NO COMMENTS
F1004 1004u --- NO COMMENTS
F1005 1005u --- NO COMMENTS
F100608 100608u --- NO COMMENTS
F100609 100609u --- NO COMMENTS
F100610 100610u --- NO COMMENTS
F100611 100611u --- NO COMMENTS
F100612 100612u --- NO COMMENTS
F100613 100613u --- NO COMMENTS
F100614 100614u --- NO COMMENTS
F100615 100615u --- NO COMMENTS
F100624 100624u --- NO COMMENTS
F100625 100625u --- NO COMMENTS
F100626 100626u --- NO COMMENTS
F100627 100627u --- NO COMMENTS
F100628 100628u --- NO COMMENTS
F100629 100629u --- NO COMMENTS
F100630 100630u --- NO COMMENTS
F100631 100631u --- NO COMMENTS
F100632 100632u --- NO COMMENTS
F100633 100633u --- NO COMMENTS
F100634 100634u --- NO COMMENTS
F100635 100635u --- NO COMMENTS
F100636 100636u --- NO COMMENTS
F100637 100637u --- NO COMMENTS
F100638 100638u --- NO COMMENTS
F100639 100639u --- NO COMMENTS
F100640 100640u --- NO COMMENTS
F100641 100641u --- NO COMMENTS
F100642 100642u --- NO COMMENTS
F100643 100643u --- NO COMMENTS
F100644 100644u --- NO COMMENTS
F100645 100645u --- NO COMMENTS
F100646 100646u --- NO COMMENTS
F100647 100647u --- NO COMMENTS
F100648 100648u --- NO COMMENTS
F100649 100649u --- NO COMMENTS
F100650 100650u --- NO COMMENTS
F100651 100651u --- NO COMMENTS
F100652 100652u --- NO COMMENTS
F100653 100653u --- NO COMMENTS
F100654 100654u --- NO COMMENTS
F100655 100655u --- NO COMMENTS
F100656 100656u --- NO COMMENTS
F100657 100657u --- NO COMMENTS
F100658 100658u --- NO COMMENTS
F100659 100659u --- NO COMMENTS
F100660 100660u --- NO COMMENTS
F100661 100661u --- NO COMMENTS
F100662 100662u --- NO COMMENTS
F100663 100663u --- NO COMMENTS
F100688 100688u --- NO COMMENTS
F100689 100689u --- NO COMMENTS
F100690 100690u --- NO COMMENTS
F100691 100691u --- NO COMMENTS
F100692 100692u --- NO COMMENTS
F100693 100693u --- NO COMMENTS
F100694 100694u --- NO COMMENTS
F100695 100695u --- NO COMMENTS
F100696 100696u --- NO COMMENTS
F100697 100697u --- NO COMMENTS
F100698 100698u --- NO COMMENTS
F100699 100699u --- NO COMMENTS
F1006 1006u --- NO COMMENTS
F100700 100700u --- NO COMMENTS
F100701 100701u --- NO COMMENTS
F100702 100702u --- NO COMMENTS
F100703 100703u --- NO COMMENTS
F1007 1007u --- NO COMMENTS
F100824 100824u --- NO COMMENTS
F100825 100825u --- NO COMMENTS
F100826 100826u --- NO COMMENTS
F100827 100827u --- NO COMMENTS
F100828 100828u --- NO COMMENTS
F100829 100829u --- NO COMMENTS
F100830 100830u --- NO COMMENTS
F100831 100831u --- NO COMMENTS
F100840 100840u --- NO COMMENTS
F100841 100841u --- NO COMMENTS
F100842 100842u --- NO COMMENTS
F100843 100843u --- NO COMMENTS
F100844 100844u --- NO COMMENTS
F100845 100845u --- NO COMMENTS
F100846 100846u --- NO COMMENTS
F100847 100847u --- NO COMMENTS
F100848 100848u --- NO COMMENTS
F100849 100849u --- NO COMMENTS
F100850 100850u --- NO COMMENTS
F100851 100851u --- NO COMMENTS
F100852 100852u --- NO COMMENTS
F100853 100853u --- NO COMMENTS
F100854 100854u --- NO COMMENTS
F100855 100855u --- NO COMMENTS
F100856 100856u --- NO COMMENTS
F100857 100857u --- NO COMMENTS
F100858 100858u --- NO COMMENTS
F100859 100859u --- NO COMMENTS
F100860 100860u --- NO COMMENTS
F100861 100861u --- NO COMMENTS
F100862 100862u --- NO COMMENTS
F100863 100863u --- NO COMMENTS
F100864 100864u --- NO COMMENTS
F100865 100865u --- NO COMMENTS
F100866 100866u --- NO COMMENTS
F100867 100867u --- NO COMMENTS
F100868 100868u --- NO COMMENTS
F100869 100869u --- NO COMMENTS
F100870 100870u --- NO COMMENTS
F100871 100871u --- NO COMMENTS
F100872 100872u --- NO COMMENTS
F100873 100873u --- NO COMMENTS
F100874 100874u --- NO COMMENTS
F100875 100875u --- NO COMMENTS
F100876 100876u --- NO COMMENTS
F100877 100877u --- NO COMMENTS
F100878 100878u --- NO COMMENTS
F100879 100879u --- NO COMMENTS
F1008 1008u --- NO COMMENTS
F100904 100904u --- NO COMMENTS
F100905 100905u --- NO COMMENTS
F100906 100906u --- NO COMMENTS
F100907 100907u --- NO COMMENTS
F100908 100908u --- NO COMMENTS
F100909 100909u --- NO COMMENTS
F100910 100910u --- NO COMMENTS
F100911 100911u --- NO COMMENTS
F100912 100912u --- NO COMMENTS
F100913 100913u --- NO COMMENTS
F100914 100914u --- NO COMMENTS
F100915 100915u --- NO COMMENTS
F100916 100916u --- NO COMMENTS
F100917 100917u --- NO COMMENTS
F100918 100918u --- NO COMMENTS
F100919 100919u --- NO COMMENTS
F1009 1009u --- NO COMMENTS
F101040 101040u --- NO COMMENTS
F101041 101041u --- NO COMMENTS
F101042 101042u --- NO COMMENTS
F101043 101043u --- NO COMMENTS
F101044 101044u --- NO COMMENTS
F101045 101045u --- NO COMMENTS
F101046 101046u --- NO COMMENTS
F101047 101047u --- NO COMMENTS
F101056 101056u --- NO COMMENTS
F101057 101057u --- NO COMMENTS
F101058 101058u --- NO COMMENTS
F101059 101059u --- NO COMMENTS
F101060 101060u --- NO COMMENTS
F101061 101061u --- NO COMMENTS
F101062 101062u --- NO COMMENTS
F101063 101063u --- NO COMMENTS
F101064 101064u --- NO COMMENTS
F101065 101065u --- NO COMMENTS
F101066 101066u --- NO COMMENTS
F101067 101067u --- NO COMMENTS
F101068 101068u --- NO COMMENTS
F101069 101069u --- NO COMMENTS
F101070 101070u --- NO COMMENTS
F101071 101071u --- NO COMMENTS
F101072 101072u --- NO COMMENTS
F101073 101073u --- NO COMMENTS
F101074 101074u --- NO COMMENTS
F101075 101075u --- NO COMMENTS
F101076 101076u --- NO COMMENTS
F101077 101077u --- NO COMMENTS
F101078 101078u --- NO COMMENTS
F101079 101079u --- NO COMMENTS
F101080 101080u --- NO COMMENTS
F101081 101081u --- NO COMMENTS
F101082 101082u --- NO COMMENTS
F101083 101083u --- NO COMMENTS
F101084 101084u --- NO COMMENTS
F101085 101085u --- NO COMMENTS
F101086 101086u --- NO COMMENTS
F101087 101087u --- NO COMMENTS
F101088 101088u --- NO COMMENTS
F101089 101089u --- NO COMMENTS
F101090 101090u --- NO COMMENTS
F101091 101091u --- NO COMMENTS
F101092 101092u --- NO COMMENTS
F101093 101093u --- NO COMMENTS
F101094 101094u --- NO COMMENTS
F101095 101095u --- NO COMMENTS
F1010 1010u --- NO COMMENTS
F101120 101120u --- NO COMMENTS
F101121 101121u --- NO COMMENTS
F101122 101122u --- NO COMMENTS
F101123 101123u --- NO COMMENTS
F101124 101124u --- NO COMMENTS
F101125 101125u --- NO COMMENTS
F101126 101126u --- NO COMMENTS
F101127 101127u --- NO COMMENTS
F101128 101128u --- NO COMMENTS
F101129 101129u --- NO COMMENTS
F101130 101130u --- NO COMMENTS
F101131 101131u --- NO COMMENTS
F101132 101132u --- NO COMMENTS
F101133 101133u --- NO COMMENTS
F101134 101134u --- NO COMMENTS
F101135 101135u --- NO COMMENTS
F1011 1011u --- NO COMMENTS
F101256 101256u --- NO COMMENTS
F101257 101257u --- NO COMMENTS
F101258 101258u --- NO COMMENTS
F101259 101259u --- NO COMMENTS
F101260 101260u --- NO COMMENTS
F101261 101261u --- NO COMMENTS
F101262 101262u --- NO COMMENTS
F101263 101263u --- NO COMMENTS
F101272 101272u --- NO COMMENTS
F101273 101273u --- NO COMMENTS
F101274 101274u --- NO COMMENTS
F101275 101275u --- NO COMMENTS
F101276 101276u --- NO COMMENTS
F101277 101277u --- NO COMMENTS
F101278 101278u --- NO COMMENTS
F101279 101279u --- NO COMMENTS
F101280 101280u --- NO COMMENTS
F101281 101281u --- NO COMMENTS
F101282 101282u --- NO COMMENTS
F101283 101283u --- NO COMMENTS
F101284 101284u --- NO COMMENTS
F101285 101285u --- NO COMMENTS
F101286 101286u --- NO COMMENTS
F101287 101287u --- NO COMMENTS
F101288 101288u --- NO COMMENTS
F101289 101289u --- NO COMMENTS
F101290 101290u --- NO COMMENTS
F101291 101291u --- NO COMMENTS
F101292 101292u --- NO COMMENTS
F101293 101293u --- NO COMMENTS
F101294 101294u --- NO COMMENTS
F101295 101295u --- NO COMMENTS
F101296 101296u --- NO COMMENTS
F101297 101297u --- NO COMMENTS
F101298 101298u --- NO COMMENTS
F101299 101299u --- NO COMMENTS
F1012 1012u --- NO COMMENTS
F101300 101300u --- NO COMMENTS
F101301 101301u --- NO COMMENTS
F101302 101302u --- NO COMMENTS
F101303 101303u --- NO COMMENTS
F101304 101304u --- NO COMMENTS
F101305 101305u --- NO COMMENTS
F101306 101306u --- NO COMMENTS
F101307 101307u --- NO COMMENTS
F101308 101308u --- NO COMMENTS
F101309 101309u --- NO COMMENTS
F101310 101310u --- NO COMMENTS
F101311 101311u --- NO COMMENTS
F101336 101336u --- NO COMMENTS
F101337 101337u --- NO COMMENTS
F101338 101338u --- NO COMMENTS
F101339 101339u --- NO COMMENTS
F101340 101340u --- NO COMMENTS
F101341 101341u --- NO COMMENTS
F101342 101342u --- NO COMMENTS
F101343 101343u --- NO COMMENTS
F101344 101344u --- NO COMMENTS
F101345 101345u --- NO COMMENTS
F101346 101346u --- NO COMMENTS
F101347 101347u --- NO COMMENTS
F101348 101348u --- NO COMMENTS
F101349 101349u --- NO COMMENTS
F101350 101350u --- NO COMMENTS
F101351 101351u --- NO COMMENTS
F1013 1013u --- NO COMMENTS
F101472 101472u --- NO COMMENTS
F101473 101473u --- NO COMMENTS
F101474 101474u --- NO COMMENTS
F101475 101475u --- NO COMMENTS
F101476 101476u --- NO COMMENTS
F101477 101477u --- NO COMMENTS
F101478 101478u --- NO COMMENTS
F101479 101479u --- NO COMMENTS
F101488 101488u --- NO COMMENTS
F101489 101489u --- NO COMMENTS
F101490 101490u --- NO COMMENTS
F101491 101491u --- NO COMMENTS
F101492 101492u --- NO COMMENTS
F101493 101493u --- NO COMMENTS
F101494 101494u --- NO COMMENTS
F101495 101495u --- NO COMMENTS
F101496 101496u --- NO COMMENTS
F101497 101497u --- NO COMMENTS
F101498 101498u --- NO COMMENTS
F101499 101499u --- NO COMMENTS
F1014 1014u --- NO COMMENTS
F101500 101500u --- NO COMMENTS
F101501 101501u --- NO COMMENTS
F101502 101502u --- NO COMMENTS
F101503 101503u --- NO COMMENTS
F101504 101504u --- NO COMMENTS
F101505 101505u --- NO COMMENTS
F101506 101506u --- NO COMMENTS
F101507 101507u --- NO COMMENTS
F101508 101508u --- NO COMMENTS
F101509 101509u --- NO COMMENTS
F101510 101510u --- NO COMMENTS
F101511 101511u --- NO COMMENTS
F101512 101512u --- NO COMMENTS
F101513 101513u --- NO COMMENTS
F101514 101514u --- NO COMMENTS
F101515 101515u --- NO COMMENTS
F101516 101516u --- NO COMMENTS
F101517 101517u --- NO COMMENTS
F101518 101518u --- NO COMMENTS
F101519 101519u --- NO COMMENTS
F101520 101520u --- NO COMMENTS
F101521 101521u --- NO COMMENTS
F101522 101522u --- NO COMMENTS
F101523 101523u --- NO COMMENTS
F101524 101524u --- NO COMMENTS
F101525 101525u --- NO COMMENTS
F101526 101526u --- NO COMMENTS
F101527 101527u --- NO COMMENTS
F101552 101552u --- NO COMMENTS
F101553 101553u --- NO COMMENTS
F101554 101554u --- NO COMMENTS
F101555 101555u --- NO COMMENTS
F101556 101556u --- NO COMMENTS
F101557 101557u --- NO COMMENTS
F101558 101558u --- NO COMMENTS
F101559 101559u --- NO COMMENTS
F101560 101560u --- NO COMMENTS
F101561 101561u --- NO COMMENTS
F101562 101562u --- NO COMMENTS
F101563 101563u --- NO COMMENTS
F101564 101564u --- NO COMMENTS
F101565 101565u --- NO COMMENTS
F101566 101566u --- NO COMMENTS
F101567 101567u --- NO COMMENTS
F1015 1015u --- NO COMMENTS
F101688 101688u --- NO COMMENTS
F101689 101689u --- NO COMMENTS
F101690 101690u --- NO COMMENTS
F101691 101691u --- NO COMMENTS
F101692 101692u --- NO COMMENTS
F101693 101693u --- NO COMMENTS
F101694 101694u --- NO COMMENTS
F101695 101695u --- NO COMMENTS
F1016 1016u --- NO COMMENTS
F101704 101704u --- NO COMMENTS
F101705 101705u --- NO COMMENTS
F101706 101706u --- NO COMMENTS
F101707 101707u --- NO COMMENTS
F101708 101708u --- NO COMMENTS
F101709 101709u --- NO COMMENTS
F101710 101710u --- NO COMMENTS
F101711 101711u --- NO COMMENTS
F101712 101712u --- NO COMMENTS
F101713 101713u --- NO COMMENTS
F101714 101714u --- NO COMMENTS
F101715 101715u --- NO COMMENTS
F101716 101716u --- NO COMMENTS
F101717 101717u --- NO COMMENTS
F101718 101718u --- NO COMMENTS
F101719 101719u --- NO COMMENTS
F101720 101720u --- NO COMMENTS
F101721 101721u --- NO COMMENTS
F101722 101722u --- NO COMMENTS
F101723 101723u --- NO COMMENTS
F101724 101724u --- NO COMMENTS
F101725 101725u --- NO COMMENTS
F101726 101726u --- NO COMMENTS
F101727 101727u --- NO COMMENTS
F101728 101728u --- NO COMMENTS
F101729 101729u --- NO COMMENTS
F101730 101730u --- NO COMMENTS
F101731 101731u --- NO COMMENTS
F101732 101732u --- NO COMMENTS
F101733 101733u --- NO COMMENTS
F101734 101734u --- NO COMMENTS
F101735 101735u --- NO COMMENTS
F101736 101736u --- NO COMMENTS
F101737 101737u --- NO COMMENTS
F101738 101738u --- NO COMMENTS
F101739 101739u --- NO COMMENTS
F101740 101740u --- NO COMMENTS
F101741 101741u --- NO COMMENTS
F101742 101742u --- NO COMMENTS
F101743 101743u --- NO COMMENTS
F101768 101768u --- NO COMMENTS
F101769 101769u --- NO COMMENTS
F101770 101770u --- NO COMMENTS
F101771 101771u --- NO COMMENTS
F101772 101772u --- NO COMMENTS
F101773 101773u --- NO COMMENTS
F101774 101774u --- NO COMMENTS
F101775 101775u --- NO COMMENTS
F101776 101776u --- NO COMMENTS
F101777 101777u --- NO COMMENTS
F101778 101778u --- NO COMMENTS
F101779 101779u --- NO COMMENTS
F101780 101780u --- NO COMMENTS
F101781 101781u --- NO COMMENTS
F101782 101782u --- NO COMMENTS
F101783 101783u --- NO COMMENTS
F1017 1017u --- NO COMMENTS
F1018 1018u --- NO COMMENTS
F101904 101904u --- NO COMMENTS
F101905 101905u --- NO COMMENTS
F101906 101906u --- NO COMMENTS
F101907 101907u --- NO COMMENTS
F101908 101908u --- NO COMMENTS
F101909 101909u --- NO COMMENTS
F101910 101910u --- NO COMMENTS
F101911 101911u --- NO COMMENTS
F101912 101912u --- NO COMMENTS
F101913 101913u --- NO COMMENTS
F101914 101914u --- NO COMMENTS
F101915 101915u --- NO COMMENTS
F101916 101916u --- NO COMMENTS
F101917 101917u --- NO COMMENTS
F101918 101918u --- NO COMMENTS
F101919 101919u --- NO COMMENTS
F101920 101920u --- NO COMMENTS
F101921 101921u --- NO COMMENTS
F101922 101922u --- NO COMMENTS
F101923 101923u --- NO COMMENTS
F101924 101924u --- NO COMMENTS
F101925 101925u --- NO COMMENTS
F101926 101926u --- NO COMMENTS
F101927 101927u --- NO COMMENTS
F101928 101928u --- NO COMMENTS
F101929 101929u --- NO COMMENTS
F101930 101930u --- NO COMMENTS
F101931 101931u --- NO COMMENTS
F101932 101932u --- NO COMMENTS
F101933 101933u --- NO COMMENTS
F101934 101934u --- NO COMMENTS
F101935 101935u --- NO COMMENTS
F101968 101968u --- NO COMMENTS
F101969 101969u --- NO COMMENTS
F101970 101970u --- NO COMMENTS
F101971 101971u --- NO COMMENTS
F101972 101972u --- NO COMMENTS
F101973 101973u --- NO COMMENTS
F101974 101974u --- NO COMMENTS
F101975 101975u --- NO COMMENTS
F1019 1019u --- NO COMMENTS
F0101 101u --- NO COMMENTS
F102072 102072u --- NO COMMENTS
F102073 102073u --- NO COMMENTS
F102074 102074u --- NO COMMENTS
F102075 102075u --- NO COMMENTS
F102076 102076u --- NO COMMENTS
F102077 102077u --- NO COMMENTS
F102078 102078u --- NO COMMENTS
F102079 102079u --- NO COMMENTS
F102088 102088u --- NO COMMENTS
F102089 102089u --- NO COMMENTS
F102090 102090u --- NO COMMENTS
F102091 102091u --- NO COMMENTS
F102092 102092u --- NO COMMENTS
F102093 102093u --- NO COMMENTS
F102094 102094u --- NO COMMENTS
F102095 102095u --- NO COMMENTS
F102096 102096u --- NO COMMENTS
F102097 102097u --- NO COMMENTS
F102098 102098u --- NO COMMENTS
F102099 102099u --- NO COMMENTS
F1020 1020u --- NO COMMENTS
F102100 102100u --- NO COMMENTS
F102101 102101u --- NO COMMENTS
F102102 102102u --- NO COMMENTS
F102103 102103u --- NO COMMENTS
F102104 102104u --- NO COMMENTS
F102105 102105u --- NO COMMENTS
F102106 102106u --- NO COMMENTS
F102107 102107u --- NO COMMENTS
F102108 102108u --- NO COMMENTS
F102109 102109u --- NO COMMENTS
F102110 102110u --- NO COMMENTS
F102111 102111u --- NO COMMENTS
F102112 102112u --- NO COMMENTS
F102113 102113u --- NO COMMENTS
F102114 102114u --- NO COMMENTS
F102115 102115u --- NO COMMENTS
F102116 102116u --- NO COMMENTS
F102117 102117u --- NO COMMENTS
F102118 102118u --- NO COMMENTS
F102119 102119u --- NO COMMENTS
F102120 102120u --- NO COMMENTS
F102121 102121u --- NO COMMENTS
F102122 102122u --- NO COMMENTS
F102123 102123u --- NO COMMENTS
F102124 102124u --- NO COMMENTS
F102125 102125u --- NO COMMENTS
F102126 102126u --- NO COMMENTS
F102127 102127u --- NO COMMENTS
F102152 102152u --- NO COMMENTS
F102153 102153u --- NO COMMENTS
F102154 102154u --- NO COMMENTS
F102155 102155u --- NO COMMENTS
F102156 102156u --- NO COMMENTS
F102157 102157u --- NO COMMENTS
F102158 102158u --- NO COMMENTS
F102159 102159u --- NO COMMENTS
F102160 102160u --- NO COMMENTS
F102161 102161u --- NO COMMENTS
F102162 102162u --- NO COMMENTS
F102163 102163u --- NO COMMENTS
F102164 102164u --- NO COMMENTS
F102165 102165u --- NO COMMENTS
F102166 102166u --- NO COMMENTS
F102167 102167u --- NO COMMENTS
F1021 1021u --- NO COMMENTS
F102288 102288u --- NO COMMENTS
F102289 102289u --- NO COMMENTS
F102290 102290u --- NO COMMENTS
F102291 102291u --- NO COMMENTS
F102292 102292u --- NO COMMENTS
F102293 102293u --- NO COMMENTS
F102294 102294u --- NO COMMENTS
F102295 102295u --- NO COMMENTS
F102296 102296u --- NO COMMENTS
F102297 102297u --- NO COMMENTS
F102298 102298u --- NO COMMENTS
F102299 102299u --- NO COMMENTS
F1022 1022u --- NO COMMENTS
F102300 102300u --- NO COMMENTS
F102301 102301u --- NO COMMENTS
F102302 102302u --- NO COMMENTS
F102303 102303u --- NO COMMENTS
F102304 102304u --- NO COMMENTS
F102305 102305u --- NO COMMENTS
F102306 102306u --- NO COMMENTS
F102307 102307u --- NO COMMENTS
F102308 102308u --- NO COMMENTS
F102309 102309u --- NO COMMENTS
F102310 102310u --- NO COMMENTS
F102311 102311u --- NO COMMENTS
F102312 102312u --- NO COMMENTS
F102313 102313u --- NO COMMENTS
F102314 102314u --- NO COMMENTS
F102315 102315u --- NO COMMENTS
F102316 102316u --- NO COMMENTS
F102317 102317u --- NO COMMENTS
F102318 102318u --- NO COMMENTS
F102319 102319u --- NO COMMENTS
F102352 102352u --- NO COMMENTS
F102353 102353u --- NO COMMENTS
F102354 102354u --- NO COMMENTS
F102355 102355u --- NO COMMENTS
F102356 102356u --- NO COMMENTS
F102357 102357u --- NO COMMENTS
F102358 102358u --- NO COMMENTS
F102359 102359u --- NO COMMENTS
F1023 1023u --- NO COMMENTS
F102456 102456u --- NO COMMENTS
F102457 102457u --- NO COMMENTS
F102458 102458u --- NO COMMENTS
F102459 102459u --- NO COMMENTS
F102460 102460u --- NO COMMENTS
F102461 102461u --- NO COMMENTS
F102462 102462u --- NO COMMENTS
F102463 102463u --- NO COMMENTS
F102472 102472u --- NO COMMENTS
F102473 102473u --- NO COMMENTS
F102474 102474u --- NO COMMENTS
F102475 102475u --- NO COMMENTS
F102476 102476u --- NO COMMENTS
F102477 102477u --- NO COMMENTS
F102478 102478u --- NO COMMENTS
F102479 102479u --- NO COMMENTS
F102480 102480u --- NO COMMENTS
F102481 102481u --- NO COMMENTS
F102482 102482u --- NO COMMENTS
F102483 102483u --- NO COMMENTS
F102484 102484u --- NO COMMENTS
F102485 102485u --- NO COMMENTS
F102486 102486u --- NO COMMENTS
F102487 102487u --- NO COMMENTS
F102488 102488u --- NO COMMENTS
F102489 102489u --- NO COMMENTS
F102490 102490u --- NO COMMENTS
F102491 102491u --- NO COMMENTS
F102492 102492u --- NO COMMENTS
F102493 102493u --- NO COMMENTS
F102494 102494u --- NO COMMENTS
F102495 102495u --- NO COMMENTS
F102496 102496u --- NO COMMENTS
F102497 102497u --- NO COMMENTS
F102498 102498u --- NO COMMENTS
F102499 102499u --- NO COMMENTS
F1024 1024u --- NO COMMENTS
F102500 102500u --- NO COMMENTS
F102501 102501u --- NO COMMENTS
F102502 102502u --- NO COMMENTS
F102503 102503u --- NO COMMENTS
F102504 102504u --- NO COMMENTS
F102505 102505u --- NO COMMENTS
F102506 102506u --- NO COMMENTS
F102507 102507u --- NO COMMENTS
F102508 102508u --- NO COMMENTS
F102509 102509u --- NO COMMENTS
F102510 102510u --- NO COMMENTS
F102511 102511u --- NO COMMENTS
F102536 102536u --- NO COMMENTS
F102537 102537u --- NO COMMENTS
F102538 102538u --- NO COMMENTS
F102539 102539u --- NO COMMENTS
F102540 102540u --- NO COMMENTS
F102541 102541u --- NO COMMENTS
F102542 102542u --- NO COMMENTS
F102543 102543u --- NO COMMENTS
F102544 102544u --- NO COMMENTS
F102545 102545u --- NO COMMENTS
F102546 102546u --- NO COMMENTS
F102547 102547u --- NO COMMENTS
F102548 102548u --- NO COMMENTS
F102549 102549u --- NO COMMENTS
F102550 102550u --- NO COMMENTS
F102551 102551u --- NO COMMENTS
F1025 1025u --- NO COMMENTS
F102672 102672u --- NO COMMENTS
F102673 102673u --- NO COMMENTS
F102674 102674u --- NO COMMENTS
F102675 102675u --- NO COMMENTS
F102676 102676u --- NO COMMENTS
F102677 102677u --- NO COMMENTS
F102678 102678u --- NO COMMENTS
F102679 102679u --- NO COMMENTS
F102688 102688u --- NO COMMENTS
F102689 102689u --- NO COMMENTS
F102690 102690u --- NO COMMENTS
F102691 102691u --- NO COMMENTS
F102692 102692u --- NO COMMENTS
F102693 102693u --- NO COMMENTS
F102694 102694u --- NO COMMENTS
F102695 102695u --- NO COMMENTS
F102696 102696u --- NO COMMENTS
F102697 102697u --- NO COMMENTS
F102698 102698u --- NO COMMENTS
F102699 102699u --- NO COMMENTS
F1026 1026u --- NO COMMENTS
F102700 102700u --- NO COMMENTS
F102701 102701u --- NO COMMENTS
F102702 102702u --- NO COMMENTS
F102703 102703u --- NO COMMENTS
F102704 102704u --- NO COMMENTS
F102705 102705u --- NO COMMENTS
F102706 102706u --- NO COMMENTS
F102707 102707u --- NO COMMENTS
F102708 102708u --- NO COMMENTS
F102709 102709u --- NO COMMENTS
F102710 102710u --- NO COMMENTS
F102711 102711u --- NO COMMENTS
F102712 102712u --- NO COMMENTS
F102713 102713u --- NO COMMENTS
F102714 102714u --- NO COMMENTS
F102715 102715u --- NO COMMENTS
F102716 102716u --- NO COMMENTS
F102717 102717u --- NO COMMENTS
F102718 102718u --- NO COMMENTS
F102719 102719u --- NO COMMENTS
F102720 102720u --- NO COMMENTS
F102721 102721u --- NO COMMENTS
F102722 102722u --- NO COMMENTS
F102723 102723u --- NO COMMENTS
F102724 102724u --- NO COMMENTS
F102725 102725u --- NO COMMENTS
F102726 102726u --- NO COMMENTS
F102727 102727u --- NO COMMENTS
F102752 102752u --- NO COMMENTS
F102753 102753u --- NO COMMENTS
F102754 102754u --- NO COMMENTS
F102755 102755u --- NO COMMENTS
F102756 102756u --- NO COMMENTS
F102757 102757u --- NO COMMENTS
F102758 102758u --- NO COMMENTS
F102759 102759u --- NO COMMENTS
F102760 102760u --- NO COMMENTS
F102761 102761u --- NO COMMENTS
F102762 102762u --- NO COMMENTS
F102763 102763u --- NO COMMENTS
F102764 102764u --- NO COMMENTS
F102765 102765u --- NO COMMENTS
F102766 102766u --- NO COMMENTS
F102767 102767u --- NO COMMENTS
F1027 1027u --- NO COMMENTS
F102888 102888u --- NO COMMENTS
F102889 102889u --- NO COMMENTS
F102890 102890u --- NO COMMENTS
F102891 102891u --- NO COMMENTS
F102892 102892u --- NO COMMENTS
F102893 102893u --- NO COMMENTS
F102894 102894u --- NO COMMENTS
F102895 102895u --- NO COMMENTS
F1028 1028u --- NO COMMENTS
F102904 102904u --- NO COMMENTS
F102905 102905u --- NO COMMENTS
F102906 102906u --- NO COMMENTS
F102907 102907u --- NO COMMENTS
F102908 102908u --- NO COMMENTS
F102909 102909u --- NO COMMENTS
F102910 102910u --- NO COMMENTS
F102911 102911u --- NO COMMENTS
F102912 102912u --- NO COMMENTS
F102913 102913u --- NO COMMENTS
F102914 102914u --- NO COMMENTS
F102915 102915u --- NO COMMENTS
F102916 102916u --- NO COMMENTS
F102917 102917u --- NO COMMENTS
F102918 102918u --- NO COMMENTS
F102919 102919u --- NO COMMENTS
F102920 102920u --- NO COMMENTS
F102921 102921u --- NO COMMENTS
F102922 102922u --- NO COMMENTS
F102923 102923u --- NO COMMENTS
F102924 102924u --- NO COMMENTS
F102925 102925u --- NO COMMENTS
F102926 102926u --- NO COMMENTS
F102927 102927u --- NO COMMENTS
F102928 102928u --- NO COMMENTS
F102929 102929u --- NO COMMENTS
F102930 102930u --- NO COMMENTS
F102931 102931u --- NO COMMENTS
F102932 102932u --- NO COMMENTS
F102933 102933u --- NO COMMENTS
F102934 102934u --- NO COMMENTS
F102935 102935u --- NO COMMENTS
F102936 102936u --- NO COMMENTS
F102937 102937u --- NO COMMENTS
F102938 102938u --- NO COMMENTS
F102939 102939u --- NO COMMENTS
F102940 102940u --- NO COMMENTS
F102941 102941u --- NO COMMENTS
F102942 102942u --- NO COMMENTS
F102943 102943u --- NO COMMENTS
F102968 102968u --- NO COMMENTS
F102969 102969u --- NO COMMENTS
F102970 102970u --- NO COMMENTS
F102971 102971u --- NO COMMENTS
F102972 102972u --- NO COMMENTS
F102973 102973u --- NO COMMENTS
F102974 102974u --- NO COMMENTS
F102975 102975u --- NO COMMENTS
F102976 102976u --- NO COMMENTS
F102977 102977u --- NO COMMENTS
F102978 102978u --- NO COMMENTS
F102979 102979u --- NO COMMENTS
F102980 102980u --- NO COMMENTS
F102981 102981u --- NO COMMENTS
F102982 102982u --- NO COMMENTS
F102983 102983u --- NO COMMENTS
F1029 1029u --- NO COMMENTS
F0102 102u --- NO COMMENTS
F1030 1030u --- NO COMMENTS
F103104 103104u --- NO COMMENTS
F103105 103105u --- NO COMMENTS
F103106 103106u --- NO COMMENTS
F103107 103107u --- NO COMMENTS
F103108 103108u --- NO COMMENTS
F103109 103109u --- NO COMMENTS
F103110 103110u --- NO COMMENTS
F103111 103111u --- NO COMMENTS
F103120 103120u --- NO COMMENTS
F103121 103121u --- NO COMMENTS
F103122 103122u --- NO COMMENTS
F103123 103123u --- NO COMMENTS
F103124 103124u --- NO COMMENTS
F103125 103125u --- NO COMMENTS
F103126 103126u --- NO COMMENTS
F103127 103127u --- NO COMMENTS
F103128 103128u --- NO COMMENTS
F103129 103129u --- NO COMMENTS
F103130 103130u --- NO COMMENTS
F103131 103131u --- NO COMMENTS
F103132 103132u --- NO COMMENTS
F103133 103133u --- NO COMMENTS
F103134 103134u --- NO COMMENTS
F103135 103135u --- NO COMMENTS
F103136 103136u --- NO COMMENTS
F103137 103137u --- NO COMMENTS
F103138 103138u --- NO COMMENTS
F103139 103139u --- NO COMMENTS
F103140 103140u --- NO COMMENTS
F103141 103141u --- NO COMMENTS
F103142 103142u --- NO COMMENTS
F103143 103143u --- NO COMMENTS
F103144 103144u --- NO COMMENTS
F103145 103145u --- NO COMMENTS
F103146 103146u --- NO COMMENTS
F103147 103147u --- NO COMMENTS
F103148 103148u --- NO COMMENTS
F103149 103149u --- NO COMMENTS
F103150 103150u --- NO COMMENTS
F103151 103151u --- NO COMMENTS
F103152 103152u --- NO COMMENTS
F103153 103153u --- NO COMMENTS
F103154 103154u --- NO COMMENTS
F103155 103155u --- NO COMMENTS
F103156 103156u --- NO COMMENTS
F103157 103157u --- NO COMMENTS
F103158 103158u --- NO COMMENTS
F103159 103159u --- NO COMMENTS
F103184 103184u --- NO COMMENTS
F103185 103185u --- NO COMMENTS
F103186 103186u --- NO COMMENTS
F103187 103187u --- NO COMMENTS
F103188 103188u --- NO COMMENTS
F103189 103189u --- NO COMMENTS
F103190 103190u --- NO COMMENTS
F103191 103191u --- NO COMMENTS
F103192 103192u --- NO COMMENTS
F103193 103193u --- NO COMMENTS
F103194 103194u --- NO COMMENTS
F103195 103195u --- NO COMMENTS
F103196 103196u --- NO COMMENTS
F103197 103197u --- NO COMMENTS
F103198 103198u --- NO COMMENTS
F103199 103199u --- NO COMMENTS
F1031 1031u --- NO COMMENTS
F1032 1032u --- NO COMMENTS
F103320 103320u --- NO COMMENTS
F103321 103321u --- NO COMMENTS
F103322 103322u --- NO COMMENTS
F103323 103323u --- NO COMMENTS
F103324 103324u --- NO COMMENTS
F103325 103325u --- NO COMMENTS
F103326 103326u --- NO COMMENTS
F103327 103327u --- NO COMMENTS
F103328 103328u --- NO COMMENTS
F103329 103329u --- NO COMMENTS
F103330 103330u --- NO COMMENTS
F103331 103331u --- NO COMMENTS
F103332 103332u --- NO COMMENTS
F103333 103333u --- NO COMMENTS
F103334 103334u --- NO COMMENTS
F103335 103335u --- NO COMMENTS
F103336 103336u --- NO COMMENTS
F103337 103337u --- NO COMMENTS
F103338 103338u --- NO COMMENTS
F103339 103339u --- NO COMMENTS
F103340 103340u --- NO COMMENTS
F103341 103341u --- NO COMMENTS
F103342 103342u --- NO COMMENTS
F103343 103343u --- NO COMMENTS
F103344 103344u --- NO COMMENTS
F103345 103345u --- NO COMMENTS
F103346 103346u --- NO COMMENTS
F103347 103347u --- NO COMMENTS
F103348 103348u --- NO COMMENTS
F103349 103349u --- NO COMMENTS
F103350 103350u --- NO COMMENTS
F103351 103351u --- NO COMMENTS
F103384 103384u --- NO COMMENTS
F103385 103385u --- NO COMMENTS
F103386 103386u --- NO COMMENTS
F103387 103387u --- NO COMMENTS
F103388 103388u --- NO COMMENTS
F103389 103389u --- NO COMMENTS
F103390 103390u --- NO COMMENTS
F103391 103391u --- NO COMMENTS
F1033 1033u --- NO COMMENTS
F103488 103488u --- NO COMMENTS
F103489 103489u --- NO COMMENTS
F103490 103490u --- NO COMMENTS
F103491 103491u --- NO COMMENTS
F103492 103492u --- NO COMMENTS
F103493 103493u --- NO COMMENTS
F103494 103494u --- NO COMMENTS
F103495 103495u --- NO COMMENTS
F103496 103496u --- NO COMMENTS
F103497 103497u --- NO COMMENTS
F103498 103498u --- NO COMMENTS
F103499 103499u --- NO COMMENTS
F1034 1034u --- NO COMMENTS
F103500 103500u --- NO COMMENTS
F103501 103501u --- NO COMMENTS
F103502 103502u --- NO COMMENTS
F103503 103503u --- NO COMMENTS
F103504 103504u --- NO COMMENTS
F103505 103505u --- NO COMMENTS
F103506 103506u --- NO COMMENTS
F103507 103507u --- NO COMMENTS
F103508 103508u --- NO COMMENTS
F103509 103509u --- NO COMMENTS
F103510 103510u --- NO COMMENTS
F103511 103511u --- NO COMMENTS
F103512 103512u --- NO COMMENTS
F103513 103513u --- NO COMMENTS
F103514 103514u --- NO COMMENTS
F103515 103515u --- NO COMMENTS
F103516 103516u --- NO COMMENTS
F103517 103517u --- NO COMMENTS
F103518 103518u --- NO COMMENTS
F103519 103519u --- NO COMMENTS
F103552 103552u --- NO COMMENTS
F103553 103553u --- NO COMMENTS
F103554 103554u --- NO COMMENTS
F103555 103555u --- NO COMMENTS
F103556 103556u --- NO COMMENTS
F103557 103557u --- NO COMMENTS
F103558 103558u --- NO COMMENTS
F103559 103559u --- NO COMMENTS
F1035 1035u --- NO COMMENTS
F103656 103656u --- NO COMMENTS
F103657 103657u --- NO COMMENTS
F103658 103658u --- NO COMMENTS
F103659 103659u --- NO COMMENTS
F103660 103660u --- NO COMMENTS
F103661 103661u --- NO COMMENTS
F103662 103662u --- NO COMMENTS
F103663 103663u --- NO COMMENTS
F103664 103664u --- NO COMMENTS
F103665 103665u --- NO COMMENTS
F103666 103666u --- NO COMMENTS
F103667 103667u --- NO COMMENTS
F103668 103668u --- NO COMMENTS
F103669 103669u --- NO COMMENTS
F103670 103670u --- NO COMMENTS
F103671 103671u --- NO COMMENTS
F103672 103672u --- NO COMMENTS
F103673 103673u --- NO COMMENTS
F103674 103674u --- NO COMMENTS
F103675 103675u --- NO COMMENTS
F103676 103676u --- NO COMMENTS
F103677 103677u --- NO COMMENTS
F103678 103678u --- NO COMMENTS
F103679 103679u --- NO COMMENTS
F103680 103680u --- NO COMMENTS
F103681 103681u --- NO COMMENTS
F103682 103682u --- NO COMMENTS
F103683 103683u --- NO COMMENTS
F103684 103684u --- NO COMMENTS
F103685 103685u --- NO COMMENTS
F103686 103686u --- NO COMMENTS
F103687 103687u --- NO COMMENTS
F1036 1036u --- NO COMMENTS
F103720 103720u --- NO COMMENTS
F103721 103721u --- NO COMMENTS
F103722 103722u --- NO COMMENTS
F103723 103723u --- NO COMMENTS
F103724 103724u --- NO COMMENTS
F103725 103725u --- NO COMMENTS
F103726 103726u --- NO COMMENTS
F103727 103727u --- NO COMMENTS
F1037 1037u --- NO COMMENTS
F103824 103824u --- NO COMMENTS
F103825 103825u --- NO COMMENTS
F103826 103826u --- NO COMMENTS
F103827 103827u --- NO COMMENTS
F103828 103828u --- NO COMMENTS
F103829 103829u --- NO COMMENTS
F103830 103830u --- NO COMMENTS
F103831 103831u --- NO COMMENTS
F103832 103832u --- NO COMMENTS
F103833 103833u --- NO COMMENTS
F103834 103834u --- NO COMMENTS
F103835 103835u --- NO COMMENTS
F103836 103836u --- NO COMMENTS
F103837 103837u --- NO COMMENTS
F103838 103838u --- NO COMMENTS
F103839 103839u --- NO COMMENTS
F103840 103840u --- NO COMMENTS
F103841 103841u --- NO COMMENTS
F103842 103842u --- NO COMMENTS
F103843 103843u --- NO COMMENTS
F103844 103844u --- NO COMMENTS
F103845 103845u --- NO COMMENTS
F103846 103846u --- NO COMMENTS
F103847 103847u --- NO COMMENTS
F103848 103848u --- NO COMMENTS
F103849 103849u --- NO COMMENTS
F103850 103850u --- NO COMMENTS
F103851 103851u --- NO COMMENTS
F103852 103852u --- NO COMMENTS
F103853 103853u --- NO COMMENTS
F103854 103854u --- NO COMMENTS
F103855 103855u --- NO COMMENTS
F103888 103888u --- NO COMMENTS
F103889 103889u --- NO COMMENTS
F103890 103890u --- NO COMMENTS
F103891 103891u --- NO COMMENTS
F103892 103892u --- NO COMMENTS
F103893 103893u --- NO COMMENTS
F103894 103894u --- NO COMMENTS
F103895 103895u --- NO COMMENTS
F1038 1038u --- NO COMMENTS
F1039 1039u --- NO COMMENTS
F0103 103u --- NO COMMENTS
F1040 1040u --- NO COMMENTS
F104160 104160u --- NO COMMENTS
F104161 104161u --- NO COMMENTS
F104162 104162u --- NO COMMENTS
F104163 104163u --- NO COMMENTS
F104164 104164u --- NO COMMENTS
F104165 104165u --- NO COMMENTS
F104166 104166u --- NO COMMENTS
F104167 104167u --- NO COMMENTS
F104168 104168u --- NO COMMENTS
F104169 104169u --- NO COMMENTS
F104170 104170u --- NO COMMENTS
F104171 104171u --- NO COMMENTS
F104172 104172u --- NO COMMENTS
F104173 104173u --- NO COMMENTS
F104174 104174u --- NO COMMENTS
F104175 104175u --- NO COMMENTS
F104176 104176u --- NO COMMENTS
F104177 104177u --- NO COMMENTS
F104178 104178u --- NO COMMENTS
F104179 104179u --- NO COMMENTS
F104180 104180u --- NO COMMENTS
F104181 104181u --- NO COMMENTS
F104182 104182u --- NO COMMENTS
F104183 104183u --- NO COMMENTS
F104184 104184u --- NO COMMENTS
F104185 104185u --- NO COMMENTS
F104186 104186u --- NO COMMENTS
F104187 104187u --- NO COMMENTS
F104188 104188u --- NO COMMENTS
F104189 104189u --- NO COMMENTS
F104190 104190u --- NO COMMENTS
F104191 104191u --- NO COMMENTS
F1041 1041u --- NO COMMENTS
F104224 104224u --- NO COMMENTS
F104225 104225u --- NO COMMENTS
F104226 104226u --- NO COMMENTS
F104227 104227u --- NO COMMENTS
F104228 104228u --- NO COMMENTS
F104229 104229u --- NO COMMENTS
F104230 104230u --- NO COMMENTS
F104231 104231u --- NO COMMENTS
F1042 1042u --- NO COMMENTS
F1043 1043u --- NO COMMENTS
F104496 104496u --- NO COMMENTS
F104497 104497u --- NO COMMENTS
F104498 104498u --- NO COMMENTS
F104499 104499u --- NO COMMENTS
F1044 1044u --- NO COMMENTS
F104500 104500u --- NO COMMENTS
F104501 104501u --- NO COMMENTS
F104502 104502u --- NO COMMENTS
F104503 104503u --- NO COMMENTS
F104504 104504u --- NO COMMENTS
F104505 104505u --- NO COMMENTS
F104506 104506u --- NO COMMENTS
F104507 104507u --- NO COMMENTS
F104508 104508u --- NO COMMENTS
F104509 104509u --- NO COMMENTS
F104510 104510u --- NO COMMENTS
F104511 104511u --- NO COMMENTS
F104512 104512u --- NO COMMENTS
F104513 104513u --- NO COMMENTS
F104514 104514u --- NO COMMENTS
F104515 104515u --- NO COMMENTS
F104516 104516u --- NO COMMENTS
F104517 104517u --- NO COMMENTS
F104518 104518u --- NO COMMENTS
F104519 104519u --- NO COMMENTS
F104520 104520u --- NO COMMENTS
F104521 104521u --- NO COMMENTS
F104522 104522u --- NO COMMENTS
F104523 104523u --- NO COMMENTS
F104524 104524u --- NO COMMENTS
F104525 104525u --- NO COMMENTS
F104526 104526u --- NO COMMENTS
F104527 104527u --- NO COMMENTS
F104560 104560u --- NO COMMENTS
F104561 104561u --- NO COMMENTS
F104562 104562u --- NO COMMENTS
F104563 104563u --- NO COMMENTS
F104564 104564u --- NO COMMENTS
F104565 104565u --- NO COMMENTS
F104566 104566u --- NO COMMENTS
F104567 104567u --- NO COMMENTS
F1045 1045u --- NO COMMENTS
F1046 1046u --- NO COMMENTS
F1047 1047u --- NO COMMENTS
F104832 104832u --- NO COMMENTS
F104833 104833u --- NO COMMENTS
F104834 104834u --- NO COMMENTS
F104835 104835u --- NO COMMENTS
F104836 104836u --- NO COMMENTS
F104837 104837u --- NO COMMENTS
F104838 104838u --- NO COMMENTS
F104839 104839u --- NO COMMENTS
F104840 104840u --- NO COMMENTS
F104841 104841u --- NO COMMENTS
F104842 104842u --- NO COMMENTS
F104843 104843u --- NO COMMENTS
F104844 104844u --- NO COMMENTS
F104845 104845u --- NO COMMENTS
F104846 104846u --- NO COMMENTS
F104847 104847u --- NO COMMENTS
F104848 104848u --- NO COMMENTS
F104849 104849u --- NO COMMENTS
F104850 104850u --- NO COMMENTS
F104851 104851u --- NO COMMENTS
F104852 104852u --- NO COMMENTS
F104853 104853u --- NO COMMENTS
F104854 104854u --- NO COMMENTS
F104855 104855u --- NO COMMENTS
F104856 104856u --- NO COMMENTS
F104857 104857u --- NO COMMENTS
F104858 104858u --- NO COMMENTS
F104859 104859u --- NO COMMENTS
F104860 104860u --- NO COMMENTS
F104861 104861u --- NO COMMENTS
F104862 104862u --- NO COMMENTS
F104863 104863u --- NO COMMENTS
F104896 104896u --- NO COMMENTS
F104897 104897u --- NO COMMENTS
F104898 104898u --- NO COMMENTS
F104899 104899u --- NO COMMENTS
F1048 1048u --- NO COMMENTS
F104900 104900u --- NO COMMENTS
F104901 104901u --- NO COMMENTS
F104902 104902u --- NO COMMENTS
F104903 104903u --- NO COMMENTS
F1049 1049u --- NO COMMENTS
F0104 104u --- NO COMMENTS
F1050 1050u --- NO COMMENTS
F105168 105168u --- NO COMMENTS
F105169 105169u --- NO COMMENTS
F105170 105170u --- NO COMMENTS
F105171 105171u --- NO COMMENTS
F105172 105172u --- NO COMMENTS
F105173 105173u --- NO COMMENTS
F105174 105174u --- NO COMMENTS
F105175 105175u --- NO COMMENTS
F105176 105176u --- NO COMMENTS
F105177 105177u --- NO COMMENTS
F105178 105178u --- NO COMMENTS
F105179 105179u --- NO COMMENTS
F105180 105180u --- NO COMMENTS
F105181 105181u --- NO COMMENTS
F105182 105182u --- NO COMMENTS
F105183 105183u --- NO COMMENTS
F105184 105184u --- NO COMMENTS
F105185 105185u --- NO COMMENTS
F105186 105186u --- NO COMMENTS
F105187 105187u --- NO COMMENTS
F105188 105188u --- NO COMMENTS
F105189 105189u --- NO COMMENTS
F105190 105190u --- NO COMMENTS
F105191 105191u --- NO COMMENTS
F105192 105192u --- NO COMMENTS
F105193 105193u --- NO COMMENTS
F105194 105194u --- NO COMMENTS
F105195 105195u --- NO COMMENTS
F105196 105196u --- NO COMMENTS
F105197 105197u --- NO COMMENTS
F105198 105198u --- NO COMMENTS
F105199 105199u --- NO COMMENTS
F1051 1051u --- NO COMMENTS
F105232 105232u --- NO COMMENTS
F105233 105233u --- NO COMMENTS
F105234 105234u --- NO COMMENTS
F105235 105235u --- NO COMMENTS
F105236 105236u --- NO COMMENTS
F105237 105237u --- NO COMMENTS
F105238 105238u --- NO COMMENTS
F105239 105239u --- NO COMMENTS
F1052 1052u --- NO COMMENTS
F1053 1053u --- NO COMMENTS
F1054 1054u --- NO COMMENTS
F105504 105504u --- NO COMMENTS
F105505 105505u --- NO COMMENTS
F105506 105506u --- NO COMMENTS
F105507 105507u --- NO COMMENTS
F105508 105508u --- NO COMMENTS
F105509 105509u --- NO COMMENTS
F105510 105510u --- NO COMMENTS
F105511 105511u --- NO COMMENTS
F105512 105512u --- NO COMMENTS
F105513 105513u --- NO COMMENTS
F105514 105514u --- NO COMMENTS
F105515 105515u --- NO COMMENTS
F105516 105516u --- NO COMMENTS
F105517 105517u --- NO COMMENTS
F105518 105518u --- NO COMMENTS
F105519 105519u --- NO COMMENTS
F105520 105520u --- NO COMMENTS
F105521 105521u --- NO COMMENTS
F105522 105522u --- NO COMMENTS
F105523 105523u --- NO COMMENTS
F105524 105524u --- NO COMMENTS
F105525 105525u --- NO COMMENTS
F105526 105526u --- NO COMMENTS
F105527 105527u --- NO COMMENTS
F105528 105528u --- NO COMMENTS
F105529 105529u --- NO COMMENTS
F105530 105530u --- NO COMMENTS
F105531 105531u --- NO COMMENTS
F105532 105532u --- NO COMMENTS
F105533 105533u --- NO COMMENTS
F105534 105534u --- NO COMMENTS
F105535 105535u --- NO COMMENTS
F105568 105568u --- NO COMMENTS
F105569 105569u --- NO COMMENTS
F105570 105570u --- NO COMMENTS
F105571 105571u --- NO COMMENTS
F105572 105572u --- NO COMMENTS
F105573 105573u --- NO COMMENTS
F105574 105574u --- NO COMMENTS
F105575 105575u --- NO COMMENTS
F1055 1055u --- NO COMMENTS
F105672 105672u --- NO COMMENTS
F105673 105673u --- NO COMMENTS
F105674 105674u --- NO COMMENTS
F105675 105675u --- NO COMMENTS
F105676 105676u --- NO COMMENTS
F105677 105677u --- NO COMMENTS
F105678 105678u --- NO COMMENTS
F105679 105679u --- NO COMMENTS
F105688 105688u --- NO COMMENTS
F105689 105689u --- NO COMMENTS
F105690 105690u --- NO COMMENTS
F105691 105691u --- NO COMMENTS
F105692 105692u --- NO COMMENTS
F105693 105693u --- NO COMMENTS
F105694 105694u --- NO COMMENTS
F105695 105695u --- NO COMMENTS
F105696 105696u --- NO COMMENTS
F105697 105697u --- NO COMMENTS
F105698 105698u --- NO COMMENTS
F105699 105699u --- NO COMMENTS
F1056 1056u --- NO COMMENTS
F105700 105700u --- NO COMMENTS
F105701 105701u --- NO COMMENTS
F105702 105702u --- NO COMMENTS
F105703 105703u --- NO COMMENTS
F105704 105704u --- NO COMMENTS
F105705 105705u --- NO COMMENTS
F105706 105706u --- NO COMMENTS
F105707 105707u --- NO COMMENTS
F105708 105708u --- NO COMMENTS
F105709 105709u --- NO COMMENTS
F105710 105710u --- NO COMMENTS
F105711 105711u --- NO COMMENTS
F105712 105712u --- NO COMMENTS
F105713 105713u --- NO COMMENTS
F105714 105714u --- NO COMMENTS
F105715 105715u --- NO COMMENTS
F105716 105716u --- NO COMMENTS
F105717 105717u --- NO COMMENTS
F105718 105718u --- NO COMMENTS
F105719 105719u --- NO COMMENTS
F105720 105720u --- NO COMMENTS
F105721 105721u --- NO COMMENTS
F105722 105722u --- NO COMMENTS
F105723 105723u --- NO COMMENTS
F105724 105724u --- NO COMMENTS
F105725 105725u --- NO COMMENTS
F105726 105726u --- NO COMMENTS
F105727 105727u --- NO COMMENTS
F105752 105752u --- NO COMMENTS
F105753 105753u --- NO COMMENTS
F105754 105754u --- NO COMMENTS
F105755 105755u --- NO COMMENTS
F105756 105756u --- NO COMMENTS
F105757 105757u --- NO COMMENTS
F105758 105758u --- NO COMMENTS
F105759 105759u --- NO COMMENTS
F105760 105760u --- NO COMMENTS
F105761 105761u --- NO COMMENTS
F105762 105762u --- NO COMMENTS
F105763 105763u --- NO COMMENTS
F105764 105764u --- NO COMMENTS
F105765 105765u --- NO COMMENTS
F105766 105766u --- NO COMMENTS
F105767 105767u --- NO COMMENTS
F1057 1057u --- NO COMMENTS
F105888 105888u --- NO COMMENTS
F105889 105889u --- NO COMMENTS
F105890 105890u --- NO COMMENTS
F105891 105891u --- NO COMMENTS
F105892 105892u --- NO COMMENTS
F105893 105893u --- NO COMMENTS
F105894 105894u --- NO COMMENTS
F105895 105895u --- NO COMMENTS
F105896 105896u --- NO COMMENTS
F105897 105897u --- NO COMMENTS
F105898 105898u --- NO COMMENTS
F105899 105899u --- NO COMMENTS
F1058 1058u --- NO COMMENTS
F105900 105900u --- NO COMMENTS
F105901 105901u --- NO COMMENTS
F105902 105902u --- NO COMMENTS
F105903 105903u --- NO COMMENTS
F105904 105904u --- NO COMMENTS
F105905 105905u --- NO COMMENTS
F105906 105906u --- NO COMMENTS
F105907 105907u --- NO COMMENTS
F105908 105908u --- NO COMMENTS
F105909 105909u --- NO COMMENTS
F105910 105910u --- NO COMMENTS
F105911 105911u --- NO COMMENTS
F105912 105912u --- NO COMMENTS
F105913 105913u --- NO COMMENTS
F105914 105914u --- NO COMMENTS
F105915 105915u --- NO COMMENTS
F105916 105916u --- NO COMMENTS
F105917 105917u --- NO COMMENTS
F105918 105918u --- NO COMMENTS
F105919 105919u --- NO COMMENTS
F105952 105952u --- NO COMMENTS
F105953 105953u --- NO COMMENTS
F105954 105954u --- NO COMMENTS
F105955 105955u --- NO COMMENTS
F105956 105956u --- NO COMMENTS
F105957 105957u --- NO COMMENTS
F105958 105958u --- NO COMMENTS
F105959 105959u --- NO COMMENTS
F1059 1059u --- NO COMMENTS
F0105 105u --- NO COMMENTS
F106056 106056u --- NO COMMENTS
F106057 106057u --- NO COMMENTS
F106058 106058u --- NO COMMENTS
F106059 106059u --- NO COMMENTS
F106060 106060u --- NO COMMENTS
F106061 106061u --- NO COMMENTS
F106062 106062u --- NO COMMENTS
F106063 106063u --- NO COMMENTS
F106072 106072u --- NO COMMENTS
F106073 106073u --- NO COMMENTS
F106074 106074u --- NO COMMENTS
F106075 106075u --- NO COMMENTS
F106076 106076u --- NO COMMENTS
F106077 106077u --- NO COMMENTS
F106078 106078u --- NO COMMENTS
F106079 106079u --- NO COMMENTS
F106080 106080u --- NO COMMENTS
F106081 106081u --- NO COMMENTS
F106082 106082u --- NO COMMENTS
F106083 106083u --- NO COMMENTS
F106084 106084u --- NO COMMENTS
F106085 106085u --- NO COMMENTS
F106086 106086u --- NO COMMENTS
F106087 106087u --- NO COMMENTS
F106088 106088u --- NO COMMENTS
F106089 106089u --- NO COMMENTS
F106090 106090u --- NO COMMENTS
F106091 106091u --- NO COMMENTS
F106092 106092u --- NO COMMENTS
F106093 106093u --- NO COMMENTS
F106094 106094u --- NO COMMENTS
F106095 106095u --- NO COMMENTS
F106096 106096u --- NO COMMENTS
F106097 106097u --- NO COMMENTS
F106098 106098u --- NO COMMENTS
F106099 106099u --- NO COMMENTS
F1060 1060u --- NO COMMENTS
F106100 106100u --- NO COMMENTS
F106101 106101u --- NO COMMENTS
F106102 106102u --- NO COMMENTS
F106103 106103u --- NO COMMENTS
F106104 106104u --- NO COMMENTS
F106105 106105u --- NO COMMENTS
F106106 106106u --- NO COMMENTS
F106107 106107u --- NO COMMENTS
F106108 106108u --- NO COMMENTS
F106109 106109u --- NO COMMENTS
F106110 106110u --- NO COMMENTS
F106111 106111u --- NO COMMENTS
F106136 106136u --- NO COMMENTS
F106137 106137u --- NO COMMENTS
F106138 106138u --- NO COMMENTS
F106139 106139u --- NO COMMENTS
F106140 106140u --- NO COMMENTS
F106141 106141u --- NO COMMENTS
F106142 106142u --- NO COMMENTS
F106143 106143u --- NO COMMENTS
F106144 106144u --- NO COMMENTS
F106145 106145u --- NO COMMENTS
F106146 106146u --- NO COMMENTS
F106147 106147u --- NO COMMENTS
F106148 106148u --- NO COMMENTS
F106149 106149u --- NO COMMENTS
F106150 106150u --- NO COMMENTS
F106151 106151u --- NO COMMENTS
F1061 1061u --- NO COMMENTS
F106272 106272u --- NO COMMENTS
F106273 106273u --- NO COMMENTS
F106274 106274u --- NO COMMENTS
F106275 106275u --- NO COMMENTS
F106276 106276u --- NO COMMENTS
F106277 106277u --- NO COMMENTS
F106278 106278u --- NO COMMENTS
F106279 106279u --- NO COMMENTS
F106280 106280u --- NO COMMENTS
F106281 106281u --- NO COMMENTS
F106282 106282u --- NO COMMENTS
F106283 106283u --- NO COMMENTS
F106284 106284u --- NO COMMENTS
F106285 106285u --- NO COMMENTS
F106286 106286u --- NO COMMENTS
F106287 106287u --- NO COMMENTS
F106288 106288u --- NO COMMENTS
F106289 106289u --- NO COMMENTS
F106290 106290u --- NO COMMENTS
F106291 106291u --- NO COMMENTS
F106292 106292u --- NO COMMENTS
F106293 106293u --- NO COMMENTS
F106294 106294u --- NO COMMENTS
F106295 106295u --- NO COMMENTS
F106296 106296u --- NO COMMENTS
F106297 106297u --- NO COMMENTS
F106298 106298u --- NO COMMENTS
F106299 106299u --- NO COMMENTS
F1062 1062u --- NO COMMENTS
F106300 106300u --- NO COMMENTS
F106301 106301u --- NO COMMENTS
F106302 106302u --- NO COMMENTS
F106303 106303u --- NO COMMENTS
F106336 106336u --- NO COMMENTS
F106337 106337u --- NO COMMENTS
F106338 106338u --- NO COMMENTS
F106339 106339u --- NO COMMENTS
F106340 106340u --- NO COMMENTS
F106341 106341u --- NO COMMENTS
F106342 106342u --- NO COMMENTS
F106343 106343u --- NO COMMENTS
F1063 1063u --- NO COMMENTS
F106440 106440u --- NO COMMENTS
F106441 106441u --- NO COMMENTS
F106442 106442u --- NO COMMENTS
F106443 106443u --- NO COMMENTS
F106444 106444u --- NO COMMENTS
F106445 106445u --- NO COMMENTS
F106446 106446u --- NO COMMENTS
F106447 106447u --- NO COMMENTS
F106456 106456u --- NO COMMENTS
F106457 106457u --- NO COMMENTS
F106458 106458u --- NO COMMENTS
F106459 106459u --- NO COMMENTS
F106460 106460u --- NO COMMENTS
F106461 106461u --- NO COMMENTS
F106462 106462u --- NO COMMENTS
F106463 106463u --- NO COMMENTS
F106464 106464u --- NO COMMENTS
F106465 106465u --- NO COMMENTS
F106466 106466u --- NO COMMENTS
F106467 106467u --- NO COMMENTS
F106468 106468u --- NO COMMENTS
F106469 106469u --- NO COMMENTS
F106470 106470u --- NO COMMENTS
F106471 106471u --- NO COMMENTS
F106472 106472u --- NO COMMENTS
F106473 106473u --- NO COMMENTS
F106474 106474u --- NO COMMENTS
F106475 106475u --- NO COMMENTS
F106476 106476u --- NO COMMENTS
F106477 106477u --- NO COMMENTS
F106478 106478u --- NO COMMENTS
F106479 106479u --- NO COMMENTS
F106480 106480u --- NO COMMENTS
F106481 106481u --- NO COMMENTS
F106482 106482u --- NO COMMENTS
F106483 106483u --- NO COMMENTS
F106484 106484u --- NO COMMENTS
F106485 106485u --- NO COMMENTS
F106486 106486u --- NO COMMENTS
F106487 106487u --- NO COMMENTS
F106488 106488u --- NO COMMENTS
F106489 106489u --- NO COMMENTS
F106490 106490u --- NO COMMENTS
F106491 106491u --- NO COMMENTS
F106492 106492u --- NO COMMENTS
F106493 106493u --- NO COMMENTS
F106494 106494u --- NO COMMENTS
F106495 106495u --- NO COMMENTS
F1064 1064u --- NO COMMENTS
F106520 106520u --- NO COMMENTS
F106521 106521u --- NO COMMENTS
F106522 106522u --- NO COMMENTS
F106523 106523u --- NO COMMENTS
F106524 106524u --- NO COMMENTS
F106525 106525u --- NO COMMENTS
F106526 106526u --- NO COMMENTS
F106527 106527u --- NO COMMENTS
F106528 106528u --- NO COMMENTS
F106529 106529u --- NO COMMENTS
F106530 106530u --- NO COMMENTS
F106531 106531u --- NO COMMENTS
F106532 106532u --- NO COMMENTS
F106533 106533u --- NO COMMENTS
F106534 106534u --- NO COMMENTS
F106535 106535u --- NO COMMENTS
F1065 1065u --- NO COMMENTS
F106656 106656u --- NO COMMENTS
F106657 106657u --- NO COMMENTS
F106658 106658u --- NO COMMENTS
F106659 106659u --- NO COMMENTS
F106660 106660u --- NO COMMENTS
F106661 106661u --- NO COMMENTS
F106662 106662u --- NO COMMENTS
F106663 106663u --- NO COMMENTS
F106672 106672u --- NO COMMENTS
F106673 106673u --- NO COMMENTS
F106674 106674u --- NO COMMENTS
F106675 106675u --- NO COMMENTS
F106676 106676u --- NO COMMENTS
F106677 106677u --- NO COMMENTS
F106678 106678u --- NO COMMENTS
F106679 106679u --- NO COMMENTS
F106680 106680u --- NO COMMENTS
F106681 106681u --- NO COMMENTS
F106682 106682u --- NO COMMENTS
F106683 106683u --- NO COMMENTS
F106684 106684u --- NO COMMENTS
F106685 106685u --- NO COMMENTS
F106686 106686u --- NO COMMENTS
F106687 106687u --- NO COMMENTS
F106688 106688u --- NO COMMENTS
F106689 106689u --- NO COMMENTS
F106690 106690u --- NO COMMENTS
F106691 106691u --- NO COMMENTS
F106692 106692u --- NO COMMENTS
F106693 106693u --- NO COMMENTS
F106694 106694u --- NO COMMENTS
F106695 106695u --- NO COMMENTS
F106696 106696u --- NO COMMENTS
F106697 106697u --- NO COMMENTS
F106698 106698u --- NO COMMENTS
F106699 106699u --- NO COMMENTS
F1066 1066u --- NO COMMENTS
F106700 106700u --- NO COMMENTS
F106701 106701u --- NO COMMENTS
F106702 106702u --- NO COMMENTS
F106703 106703u --- NO COMMENTS
F106704 106704u --- NO COMMENTS
F106705 106705u --- NO COMMENTS
F106706 106706u --- NO COMMENTS
F106707 106707u --- NO COMMENTS
F106708 106708u --- NO COMMENTS
F106709 106709u --- NO COMMENTS
F106710 106710u --- NO COMMENTS
F106711 106711u --- NO COMMENTS
F106736 106736u --- NO COMMENTS
F106737 106737u --- NO COMMENTS
F106738 106738u --- NO COMMENTS
F106739 106739u --- NO COMMENTS
F106740 106740u --- NO COMMENTS
F106741 106741u --- NO COMMENTS
F106742 106742u --- NO COMMENTS
F106743 106743u --- NO COMMENTS
F106744 106744u --- NO COMMENTS
F106745 106745u --- NO COMMENTS
F106746 106746u --- NO COMMENTS
F106747 106747u --- NO COMMENTS
F106748 106748u --- NO COMMENTS
F106749 106749u --- NO COMMENTS
F106750 106750u --- NO COMMENTS
F106751 106751u --- NO COMMENTS
F1067 1067u --- NO COMMENTS
F106872 106872u --- NO COMMENTS
F106873 106873u --- NO COMMENTS
F106874 106874u --- NO COMMENTS
F106875 106875u --- NO COMMENTS
F106876 106876u --- NO COMMENTS
F106877 106877u --- NO COMMENTS
F106878 106878u --- NO COMMENTS
F106879 106879u --- NO COMMENTS
F106880 106880u --- NO COMMENTS
F106881 106881u --- NO COMMENTS
F106882 106882u --- NO COMMENTS
F106883 106883u --- NO COMMENTS
F106884 106884u --- NO COMMENTS
F106885 106885u --- NO COMMENTS
F106886 106886u --- NO COMMENTS
F106887 106887u --- NO COMMENTS
F106888 106888u --- NO COMMENTS
F106889 106889u --- NO COMMENTS
F106890 106890u --- NO COMMENTS
F106891 106891u --- NO COMMENTS
F106892 106892u --- NO COMMENTS
F106893 106893u --- NO COMMENTS
F106894 106894u --- NO COMMENTS
F106895 106895u --- NO COMMENTS
F106896 106896u --- NO COMMENTS
F106897 106897u --- NO COMMENTS
F106898 106898u --- NO COMMENTS
F106899 106899u --- NO COMMENTS
F1068 1068u --- NO COMMENTS
F106900 106900u --- NO COMMENTS
F106901 106901u --- NO COMMENTS
F106902 106902u --- NO COMMENTS
F106903 106903u --- NO COMMENTS
F106936 106936u --- NO COMMENTS
F106937 106937u --- NO COMMENTS
F106938 106938u --- NO COMMENTS
F106939 106939u --- NO COMMENTS
F106940 106940u --- NO COMMENTS
F106941 106941u --- NO COMMENTS
F106942 106942u --- NO COMMENTS
F106943 106943u --- NO COMMENTS
F1069 1069u --- NO COMMENTS
F0106 106u --- NO COMMENTS
F107040 107040u --- NO COMMENTS
F107041 107041u --- NO COMMENTS
F107042 107042u --- NO COMMENTS
F107043 107043u --- NO COMMENTS
F107044 107044u --- NO COMMENTS
F107045 107045u --- NO COMMENTS
F107046 107046u --- NO COMMENTS
F107047 107047u --- NO COMMENTS
F107048 107048u --- NO COMMENTS
F107049 107049u --- NO COMMENTS
F107050 107050u --- NO COMMENTS
F107051 107051u --- NO COMMENTS
F107052 107052u --- NO COMMENTS
F107053 107053u --- NO COMMENTS
F107054 107054u --- NO COMMENTS
F107055 107055u --- NO COMMENTS
F107056 107056u --- NO COMMENTS
F107057 107057u --- NO COMMENTS
F107058 107058u --- NO COMMENTS
F107059 107059u --- NO COMMENTS
F107060 107060u --- NO COMMENTS
F107061 107061u --- NO COMMENTS
F107062 107062u --- NO COMMENTS
F107063 107063u --- NO COMMENTS
F107064 107064u --- NO COMMENTS
F107065 107065u --- NO COMMENTS
F107066 107066u --- NO COMMENTS
F107067 107067u --- NO COMMENTS
F107068 107068u --- NO COMMENTS
F107069 107069u --- NO COMMENTS
F107070 107070u --- NO COMMENTS
F107071 107071u --- NO COMMENTS
F1070 1070u --- NO COMMENTS
F107104 107104u --- NO COMMENTS
F107105 107105u --- NO COMMENTS
F107106 107106u --- NO COMMENTS
F107107 107107u --- NO COMMENTS
F107108 107108u --- NO COMMENTS
F107109 107109u --- NO COMMENTS
F107110 107110u --- NO COMMENTS
F107111 107111u --- NO COMMENTS
F107160 107160u --- NO COMMENTS
F107161 107161u --- NO COMMENTS
F107162 107162u --- NO COMMENTS
F107163 107163u --- NO COMMENTS
F107164 107164u --- NO COMMENTS
F107165 107165u --- NO COMMENTS
F107166 107166u --- NO COMMENTS
F107167 107167u --- NO COMMENTS
F107168 107168u --- NO COMMENTS
F107169 107169u --- NO COMMENTS
F107170 107170u --- NO COMMENTS
F107171 107171u --- NO COMMENTS
F107172 107172u --- NO COMMENTS
F107173 107173u --- NO COMMENTS
F107174 107174u --- NO COMMENTS
F107175 107175u --- NO COMMENTS
F107176 107176u --- NO COMMENTS
F107177 107177u --- NO COMMENTS
F107178 107178u --- NO COMMENTS
F107179 107179u --- NO COMMENTS
F107180 107180u --- NO COMMENTS
F107181 107181u --- NO COMMENTS
F107182 107182u --- NO COMMENTS
F107183 107183u --- NO COMMENTS
F107184 107184u --- NO COMMENTS
F107185 107185u --- NO COMMENTS
F107186 107186u --- NO COMMENTS
F107187 107187u --- NO COMMENTS
F107188 107188u --- NO COMMENTS
F107189 107189u --- NO COMMENTS
F107190 107190u --- NO COMMENTS
F107191 107191u --- NO COMMENTS
F1071 1071u --- NO COMMENTS
F107224 107224u --- NO COMMENTS
F107225 107225u --- NO COMMENTS
F107226 107226u --- NO COMMENTS
F107227 107227u --- NO COMMENTS
F107228 107228u --- NO COMMENTS
F107229 107229u --- NO COMMENTS
F107230 107230u --- NO COMMENTS
F107231 107231u --- NO COMMENTS
F107280 107280u --- NO COMMENTS
F107281 107281u --- NO COMMENTS
F107282 107282u --- NO COMMENTS
F107283 107283u --- NO COMMENTS
F107284 107284u --- NO COMMENTS
F107285 107285u --- NO COMMENTS
F107286 107286u --- NO COMMENTS
F107287 107287u --- NO COMMENTS
F107296 107296u --- NO COMMENTS
F107297 107297u --- NO COMMENTS
F107298 107298u --- NO COMMENTS
F107299 107299u --- NO COMMENTS
F1072 1072u --- NO COMMENTS
F107300 107300u --- NO COMMENTS
F107301 107301u --- NO COMMENTS
F107302 107302u --- NO COMMENTS
F107303 107303u --- NO COMMENTS
F107304 107304u --- NO COMMENTS
F107305 107305u --- NO COMMENTS
F107306 107306u --- NO COMMENTS
F107307 107307u --- NO COMMENTS
F107308 107308u --- NO COMMENTS
F107309 107309u --- NO COMMENTS
F107310 107310u --- NO COMMENTS
F107311 107311u --- NO COMMENTS
F107312 107312u --- NO COMMENTS
F107313 107313u --- NO COMMENTS
F107314 107314u --- NO COMMENTS
F107315 107315u --- NO COMMENTS
F107316 107316u --- NO COMMENTS
F107317 107317u --- NO COMMENTS
F107318 107318u --- NO COMMENTS
F107319 107319u --- NO COMMENTS
F107320 107320u --- NO COMMENTS
F107321 107321u --- NO COMMENTS
F107322 107322u --- NO COMMENTS
F107323 107323u --- NO COMMENTS
F107324 107324u --- NO COMMENTS
F107325 107325u --- NO COMMENTS
F107326 107326u --- NO COMMENTS
F107327 107327u --- NO COMMENTS
F107328 107328u --- NO COMMENTS
F107329 107329u --- NO COMMENTS
F107330 107330u --- NO COMMENTS
F107331 107331u --- NO COMMENTS
F107332 107332u --- NO COMMENTS
F107333 107333u --- NO COMMENTS
F107334 107334u --- NO COMMENTS
F107335 107335u --- NO COMMENTS
F107360 107360u --- NO COMMENTS
F107361 107361u --- NO COMMENTS
F107362 107362u --- NO COMMENTS
F107363 107363u --- NO COMMENTS
F107364 107364u --- NO COMMENTS
F107365 107365u --- NO COMMENTS
F107366 107366u --- NO COMMENTS
F107367 107367u --- NO COMMENTS
F107368 107368u --- NO COMMENTS
F107369 107369u --- NO COMMENTS
F107370 107370u --- NO COMMENTS
F107371 107371u --- NO COMMENTS
F107372 107372u --- NO COMMENTS
F107373 107373u --- NO COMMENTS
F107374 107374u --- NO COMMENTS
F107375 107375u --- NO COMMENTS
F1073 1073u --- NO COMMENTS
F107496 107496u --- NO COMMENTS
F107497 107497u --- NO COMMENTS
F107498 107498u --- NO COMMENTS
F107499 107499u --- NO COMMENTS
F1074 1074u --- NO COMMENTS
F107500 107500u --- NO COMMENTS
F107501 107501u --- NO COMMENTS
F107502 107502u --- NO COMMENTS
F107503 107503u --- NO COMMENTS
F107528 107528u --- NO COMMENTS
F107529 107529u --- NO COMMENTS
F107530 107530u --- NO COMMENTS
F107531 107531u --- NO COMMENTS
F107532 107532u --- NO COMMENTS
F107533 107533u --- NO COMMENTS
F107534 107534u --- NO COMMENTS
F107535 107535u --- NO COMMENTS
F107536 107536u --- NO COMMENTS
F107537 107537u --- NO COMMENTS
F107538 107538u --- NO COMMENTS
F107539 107539u --- NO COMMENTS
F107540 107540u --- NO COMMENTS
F107541 107541u --- NO COMMENTS
F107542 107542u --- NO COMMENTS
F107543 107543u --- NO COMMENTS
F107544 107544u --- NO COMMENTS
F107545 107545u --- NO COMMENTS
F107546 107546u --- NO COMMENTS
F107547 107547u --- NO COMMENTS
F107548 107548u --- NO COMMENTS
F107549 107549u --- NO COMMENTS
F107550 107550u --- NO COMMENTS
F107551 107551u --- NO COMMENTS
F107576 107576u --- NO COMMENTS
F107577 107577u --- NO COMMENTS
F107578 107578u --- NO COMMENTS
F107579 107579u --- NO COMMENTS
F107580 107580u --- NO COMMENTS
F107581 107581u --- NO COMMENTS
F107582 107582u --- NO COMMENTS
F107583 107583u --- NO COMMENTS
F1075 1075u --- NO COMMENTS
F1076 1076u --- NO COMMENTS
F107712 107712u --- NO COMMENTS
F107713 107713u --- NO COMMENTS
F107714 107714u --- NO COMMENTS
F107715 107715u --- NO COMMENTS
F107716 107716u --- NO COMMENTS
F107717 107717u --- NO COMMENTS
F107718 107718u --- NO COMMENTS
F107719 107719u --- NO COMMENTS
F107728 107728u --- NO COMMENTS
F107729 107729u --- NO COMMENTS
F107730 107730u --- NO COMMENTS
F107731 107731u --- NO COMMENTS
F107732 107732u --- NO COMMENTS
F107733 107733u --- NO COMMENTS
F107734 107734u --- NO COMMENTS
F107735 107735u --- NO COMMENTS
F107736 107736u --- NO COMMENTS
F107737 107737u --- NO COMMENTS
F107738 107738u --- NO COMMENTS
F107739 107739u --- NO COMMENTS
F107740 107740u --- NO COMMENTS
F107741 107741u --- NO COMMENTS
F107742 107742u --- NO COMMENTS
F107743 107743u --- NO COMMENTS
F107744 107744u --- NO COMMENTS
F107745 107745u --- NO COMMENTS
F107746 107746u --- NO COMMENTS
F107747 107747u --- NO COMMENTS
F107748 107748u --- NO COMMENTS
F107749 107749u --- NO COMMENTS
F107750 107750u --- NO COMMENTS
F107751 107751u --- NO COMMENTS
F107752 107752u --- NO COMMENTS
F107753 107753u --- NO COMMENTS
F107754 107754u --- NO COMMENTS
F107755 107755u --- NO COMMENTS
F107756 107756u --- NO COMMENTS
F107757 107757u --- NO COMMENTS
F107758 107758u --- NO COMMENTS
F107759 107759u --- NO COMMENTS
F107760 107760u --- NO COMMENTS
F107761 107761u --- NO COMMENTS
F107762 107762u --- NO COMMENTS
F107763 107763u --- NO COMMENTS
F107764 107764u --- NO COMMENTS
F107765 107765u --- NO COMMENTS
F107766 107766u --- NO COMMENTS
F107767 107767u --- NO COMMENTS
F107792 107792u --- NO COMMENTS
F107793 107793u --- NO COMMENTS
F107794 107794u --- NO COMMENTS
F107795 107795u --- NO COMMENTS
F107796 107796u --- NO COMMENTS
F107797 107797u --- NO COMMENTS
F107798 107798u --- NO COMMENTS
F107799 107799u --- NO COMMENTS
F1077 1077u --- NO COMMENTS
F107800 107800u --- NO COMMENTS
F107801 107801u --- NO COMMENTS
F107802 107802u --- NO COMMENTS
F107803 107803u --- NO COMMENTS
F107804 107804u --- NO COMMENTS
F107805 107805u --- NO COMMENTS
F107806 107806u --- NO COMMENTS
F107807 107807u --- NO COMMENTS
F1078 1078u --- NO COMMENTS
F107928 107928u --- NO COMMENTS
F107929 107929u --- NO COMMENTS
F107930 107930u --- NO COMMENTS
F107931 107931u --- NO COMMENTS
F107932 107932u --- NO COMMENTS
F107933 107933u --- NO COMMENTS
F107934 107934u --- NO COMMENTS
F107935 107935u --- NO COMMENTS
F107944 107944u --- NO COMMENTS
F107945 107945u --- NO COMMENTS
F107946 107946u --- NO COMMENTS
F107947 107947u --- NO COMMENTS
F107948 107948u --- NO COMMENTS
F107949 107949u --- NO COMMENTS
F107950 107950u --- NO COMMENTS
F107951 107951u --- NO COMMENTS
F107952 107952u --- NO COMMENTS
F107953 107953u --- NO COMMENTS
F107954 107954u --- NO COMMENTS
F107955 107955u --- NO COMMENTS
F107956 107956u --- NO COMMENTS
F107957 107957u --- NO COMMENTS
F107958 107958u --- NO COMMENTS
F107959 107959u --- NO COMMENTS
F107960 107960u --- NO COMMENTS
F107961 107961u --- NO COMMENTS
F107962 107962u --- NO COMMENTS
F107963 107963u --- NO COMMENTS
F107964 107964u --- NO COMMENTS
F107965 107965u --- NO COMMENTS
F107966 107966u --- NO COMMENTS
F107967 107967u --- NO COMMENTS
F107968 107968u --- NO COMMENTS
F107969 107969u --- NO COMMENTS
F107970 107970u --- NO COMMENTS
F107971 107971u --- NO COMMENTS
F107972 107972u --- NO COMMENTS
F107973 107973u --- NO COMMENTS
F107974 107974u --- NO COMMENTS
F107975 107975u --- NO COMMENTS
F107976 107976u --- NO COMMENTS
F107977 107977u --- NO COMMENTS
F107978 107978u --- NO COMMENTS
F107979 107979u --- NO COMMENTS
F107980 107980u --- NO COMMENTS
F107981 107981u --- NO COMMENTS
F107982 107982u --- NO COMMENTS
F107983 107983u --- NO COMMENTS
F1079 1079u --- NO COMMENTS
F108008 108008u --- NO COMMENTS
F108009 108009u --- NO COMMENTS
F108010 108010u --- NO COMMENTS
F108011 108011u --- NO COMMENTS
F108012 108012u --- NO COMMENTS
F108013 108013u --- NO COMMENTS
F108014 108014u --- NO COMMENTS
F108015 108015u --- NO COMMENTS
F108016 108016u --- NO COMMENTS
F108017 108017u --- NO COMMENTS
F108018 108018u --- NO COMMENTS
F108019 108019u --- NO COMMENTS
F108020 108020u --- NO COMMENTS
F108021 108021u --- NO COMMENTS
F108022 108022u --- NO COMMENTS
F108023 108023u --- NO COMMENTS
F1080 1080u --- NO COMMENTS
F108144 108144u --- NO COMMENTS
F108145 108145u --- NO COMMENTS
F108146 108146u --- NO COMMENTS
F108147 108147u --- NO COMMENTS
F108148 108148u --- NO COMMENTS
F108149 108149u --- NO COMMENTS
F108150 108150u --- NO COMMENTS
F108151 108151u --- NO COMMENTS
F108160 108160u --- NO COMMENTS
F108161 108161u --- NO COMMENTS
F108162 108162u --- NO COMMENTS
F108163 108163u --- NO COMMENTS
F108164 108164u --- NO COMMENTS
F108165 108165u --- NO COMMENTS
F108166 108166u --- NO COMMENTS
F108167 108167u --- NO COMMENTS
F108168 108168u --- NO COMMENTS
F108169 108169u --- NO COMMENTS
F108170 108170u --- NO COMMENTS
F108171 108171u --- NO COMMENTS
F108172 108172u --- NO COMMENTS
F108173 108173u --- NO COMMENTS
F108174 108174u --- NO COMMENTS
F108175 108175u --- NO COMMENTS
F108176 108176u --- NO COMMENTS
F108177 108177u --- NO COMMENTS
F108178 108178u --- NO COMMENTS
F108179 108179u --- NO COMMENTS
F108180 108180u --- NO COMMENTS
F108181 108181u --- NO COMMENTS
F108182 108182u --- NO COMMENTS
F108183 108183u --- NO COMMENTS
F108184 108184u --- NO COMMENTS
F108185 108185u --- NO COMMENTS
F108186 108186u --- NO COMMENTS
F108187 108187u --- NO COMMENTS
F108188 108188u --- NO COMMENTS
F108189 108189u --- NO COMMENTS
F108190 108190u --- NO COMMENTS
F108191 108191u --- NO COMMENTS
F108192 108192u --- NO COMMENTS
F108193 108193u --- NO COMMENTS
F108194 108194u --- NO COMMENTS
F108195 108195u --- NO COMMENTS
F108196 108196u --- NO COMMENTS
F108197 108197u --- NO COMMENTS
F108198 108198u --- NO COMMENTS
F108199 108199u --- NO COMMENTS
F1081 1081u --- NO COMMENTS
F108224 108224u --- NO COMMENTS
F108225 108225u --- NO COMMENTS
F108226 108226u --- NO COMMENTS
F108227 108227u --- NO COMMENTS
F108228 108228u --- NO COMMENTS
F108229 108229u --- NO COMMENTS
F108230 108230u --- NO COMMENTS
F108231 108231u --- NO COMMENTS
F108232 108232u --- NO COMMENTS
F108233 108233u --- NO COMMENTS
F108234 108234u --- NO COMMENTS
F108235 108235u --- NO COMMENTS
F108236 108236u --- NO COMMENTS
F108237 108237u --- NO COMMENTS
F108238 108238u --- NO COMMENTS
F108239 108239u --- NO COMMENTS
F1082 1082u --- NO COMMENTS
F108360 108360u --- NO COMMENTS
F108361 108361u --- NO COMMENTS
F108362 108362u --- NO COMMENTS
F108363 108363u --- NO COMMENTS
F108364 108364u --- NO COMMENTS
F108365 108365u --- NO COMMENTS
F108366 108366u --- NO COMMENTS
F108367 108367u --- NO COMMENTS
F108376 108376u --- NO COMMENTS
F108377 108377u --- NO COMMENTS
F108378 108378u --- NO COMMENTS
F108379 108379u --- NO COMMENTS
F108380 108380u --- NO COMMENTS
F108381 108381u --- NO COMMENTS
F108382 108382u --- NO COMMENTS
F108383 108383u --- NO COMMENTS
F108384 108384u --- NO COMMENTS
F108385 108385u --- NO COMMENTS
F108386 108386u --- NO COMMENTS
F108387 108387u --- NO COMMENTS
F108388 108388u --- NO COMMENTS
F108389 108389u --- NO COMMENTS
F108390 108390u --- NO COMMENTS
F108391 108391u --- NO COMMENTS
F108392 108392u --- NO COMMENTS
F108393 108393u --- NO COMMENTS
F108394 108394u --- NO COMMENTS
F108395 108395u --- NO COMMENTS
F108396 108396u --- NO COMMENTS
F108397 108397u --- NO COMMENTS
F108398 108398u --- NO COMMENTS
F108399 108399u --- NO COMMENTS
F1083 1083u --- NO COMMENTS
F108400 108400u --- NO COMMENTS
F108401 108401u --- NO COMMENTS
F108402 108402u --- NO COMMENTS
F108403 108403u --- NO COMMENTS
F108404 108404u --- NO COMMENTS
F108405 108405u --- NO COMMENTS
F108406 108406u --- NO COMMENTS
F108407 108407u --- NO COMMENTS
F108408 108408u --- NO COMMENTS
F108409 108409u --- NO COMMENTS
F108410 108410u --- NO COMMENTS
F108411 108411u --- NO COMMENTS
F108412 108412u --- NO COMMENTS
F108413 108413u --- NO COMMENTS
F108414 108414u --- NO COMMENTS
F108415 108415u --- NO COMMENTS
F108440 108440u --- NO COMMENTS
F108441 108441u --- NO COMMENTS
F108442 108442u --- NO COMMENTS
F108443 108443u --- NO COMMENTS
F108444 108444u --- NO COMMENTS
F108445 108445u --- NO COMMENTS
F108446 108446u --- NO COMMENTS
F108447 108447u --- NO COMMENTS
F108448 108448u --- NO COMMENTS
F108449 108449u --- NO COMMENTS
F108450 108450u --- NO COMMENTS
F108451 108451u --- NO COMMENTS
F108452 108452u --- NO COMMENTS
F108453 108453u --- NO COMMENTS
F108454 108454u --- NO COMMENTS
F108455 108455u --- NO COMMENTS
F1084 1084u --- NO COMMENTS
F108576 108576u --- NO COMMENTS
F108577 108577u --- NO COMMENTS
F108578 108578u --- NO COMMENTS
F108579 108579u --- NO COMMENTS
F108580 108580u --- NO COMMENTS
F108581 108581u --- NO COMMENTS
F108582 108582u --- NO COMMENTS
F108583 108583u --- NO COMMENTS
F108592 108592u --- NO COMMENTS
F108593 108593u --- NO COMMENTS
F108594 108594u --- NO COMMENTS
F108595 108595u --- NO COMMENTS
F108596 108596u --- NO COMMENTS
F108597 108597u --- NO COMMENTS
F108598 108598u --- NO COMMENTS
F108599 108599u --- NO COMMENTS
F1085 1085u --- NO COMMENTS
F108600 108600u --- NO COMMENTS
F108601 108601u --- NO COMMENTS
F108602 108602u --- NO COMMENTS
F108603 108603u --- NO COMMENTS
F108604 108604u --- NO COMMENTS
F108605 108605u --- NO COMMENTS
F108606 108606u --- NO COMMENTS
F108607 108607u --- NO COMMENTS
F108608 108608u --- NO COMMENTS
F108609 108609u --- NO COMMENTS
F108610 108610u --- NO COMMENTS
F108611 108611u --- NO COMMENTS
F108612 108612u --- NO COMMENTS
F108613 108613u --- NO COMMENTS
F108614 108614u --- NO COMMENTS
F108615 108615u --- NO COMMENTS
F108616 108616u --- NO COMMENTS
F108617 108617u --- NO COMMENTS
F108618 108618u --- NO COMMENTS
F108619 108619u --- NO COMMENTS
F108620 108620u --- NO COMMENTS
F108621 108621u --- NO COMMENTS
F108622 108622u --- NO COMMENTS
F108623 108623u --- NO COMMENTS
F108624 108624u --- NO COMMENTS
F108625 108625u --- NO COMMENTS
F108626 108626u --- NO COMMENTS
F108627 108627u --- NO COMMENTS
F108628 108628u --- NO COMMENTS
F108629 108629u --- NO COMMENTS
F108630 108630u --- NO COMMENTS
F108631 108631u --- NO COMMENTS
F108656 108656u --- NO COMMENTS
F108657 108657u --- NO COMMENTS
F108658 108658u --- NO COMMENTS
F108659 108659u --- NO COMMENTS
F108660 108660u --- NO COMMENTS
F108661 108661u --- NO COMMENTS
F108662 108662u --- NO COMMENTS
F108663 108663u --- NO COMMENTS
F108664 108664u --- NO COMMENTS
F108665 108665u --- NO COMMENTS
F108666 108666u --- NO COMMENTS
F108667 108667u --- NO COMMENTS
F108668 108668u --- NO COMMENTS
F108669 108669u --- NO COMMENTS
F108670 108670u --- NO COMMENTS
F108671 108671u --- NO COMMENTS
F1086 1086u --- NO COMMENTS
F108792 108792u --- NO COMMENTS
F108793 108793u --- NO COMMENTS
F108794 108794u --- NO COMMENTS
F108795 108795u --- NO COMMENTS
F108796 108796u --- NO COMMENTS
F108797 108797u --- NO COMMENTS
F108798 108798u --- NO COMMENTS
F108799 108799u --- NO COMMENTS
F1087 1087u --- NO COMMENTS
F108808 108808u --- NO COMMENTS
F108809 108809u --- NO COMMENTS
F108810 108810u --- NO COMMENTS
F108811 108811u --- NO COMMENTS
F108812 108812u --- NO COMMENTS
F108813 108813u --- NO COMMENTS
F108814 108814u --- NO COMMENTS
F108815 108815u --- NO COMMENTS
F108816 108816u --- NO COMMENTS
F108817 108817u --- NO COMMENTS
F108818 108818u --- NO COMMENTS
F108819 108819u --- NO COMMENTS
F108820 108820u --- NO COMMENTS
F108821 108821u --- NO COMMENTS
F108822 108822u --- NO COMMENTS
F108823 108823u --- NO COMMENTS
F108824 108824u --- NO COMMENTS
F108825 108825u --- NO COMMENTS
F108826 108826u --- NO COMMENTS
F108827 108827u --- NO COMMENTS
F108828 108828u --- NO COMMENTS
F108829 108829u --- NO COMMENTS
F108830 108830u --- NO COMMENTS
F108831 108831u --- NO COMMENTS
F108832 108832u --- NO COMMENTS
F108833 108833u --- NO COMMENTS
F108834 108834u --- NO COMMENTS
F108835 108835u --- NO COMMENTS
F108836 108836u --- NO COMMENTS
F108837 108837u --- NO COMMENTS
F108838 108838u --- NO COMMENTS
F108839 108839u --- NO COMMENTS
F108840 108840u --- NO COMMENTS
F108841 108841u --- NO COMMENTS
F108842 108842u --- NO COMMENTS
F108843 108843u --- NO COMMENTS
F108844 108844u --- NO COMMENTS
F108845 108845u --- NO COMMENTS
F108846 108846u --- NO COMMENTS
F108847 108847u --- NO COMMENTS
F108872 108872u --- NO COMMENTS
F108873 108873u --- NO COMMENTS
F108874 108874u --- NO COMMENTS
F108875 108875u --- NO COMMENTS
F108876 108876u --- NO COMMENTS
F108877 108877u --- NO COMMENTS
F108878 108878u --- NO COMMENTS
F108879 108879u --- NO COMMENTS
F108880 108880u --- NO COMMENTS
F108881 108881u --- NO COMMENTS
F108882 108882u --- NO COMMENTS
F108883 108883u --- NO COMMENTS
F108884 108884u --- NO COMMENTS
F108885 108885u --- NO COMMENTS
F108886 108886u --- NO COMMENTS
F108887 108887u --- NO COMMENTS
F1088 1088u --- NO COMMENTS
F1089 1089u --- NO COMMENTS
F109008 109008u --- NO COMMENTS
F109009 109009u --- NO COMMENTS
F109010 109010u --- NO COMMENTS
F109011 109011u --- NO COMMENTS
F109012 109012u --- NO COMMENTS
F109013 109013u --- NO COMMENTS
F109014 109014u --- NO COMMENTS
F109015 109015u --- NO COMMENTS
F109024 109024u --- NO COMMENTS
F109025 109025u --- NO COMMENTS
F109026 109026u --- NO COMMENTS
F109027 109027u --- NO COMMENTS
F109028 109028u --- NO COMMENTS
F109029 109029u --- NO COMMENTS
F109030 109030u --- NO COMMENTS
F109031 109031u --- NO COMMENTS
F109032 109032u --- NO COMMENTS
F109033 109033u --- NO COMMENTS
F109034 109034u --- NO COMMENTS
F109035 109035u --- NO COMMENTS
F109036 109036u --- NO COMMENTS
F109037 109037u --- NO COMMENTS
F109038 109038u --- NO COMMENTS
F109039 109039u --- NO COMMENTS
F109040 109040u --- NO COMMENTS
F109041 109041u --- NO COMMENTS
F109042 109042u --- NO COMMENTS
F109043 109043u --- NO COMMENTS
F109044 109044u --- NO COMMENTS
F109045 109045u --- NO COMMENTS
F109046 109046u --- NO COMMENTS
F109047 109047u --- NO COMMENTS
F109048 109048u --- NO COMMENTS
F109049 109049u --- NO COMMENTS
F109050 109050u --- NO COMMENTS
F109051 109051u --- NO COMMENTS
F109052 109052u --- NO COMMENTS
F109053 109053u --- NO COMMENTS
F109054 109054u --- NO COMMENTS
F109055 109055u --- NO COMMENTS
F109056 109056u --- NO COMMENTS
F109057 109057u --- NO COMMENTS
F109058 109058u --- NO COMMENTS
F109059 109059u --- NO COMMENTS
F109060 109060u --- NO COMMENTS
F109061 109061u --- NO COMMENTS
F109062 109062u --- NO COMMENTS
F109063 109063u --- NO COMMENTS
F109088 109088u --- NO COMMENTS
F109089 109089u --- NO COMMENTS
F109090 109090u --- NO COMMENTS
F109091 109091u --- NO COMMENTS
F109092 109092u --- NO COMMENTS
F109093 109093u --- NO COMMENTS
F109094 109094u --- NO COMMENTS
F109095 109095u --- NO COMMENTS
F109096 109096u --- NO COMMENTS
F109097 109097u --- NO COMMENTS
F109098 109098u --- NO COMMENTS
F109099 109099u --- NO COMMENTS
F1090 1090u --- NO COMMENTS
F109100 109100u --- NO COMMENTS
F109101 109101u --- NO COMMENTS
F109102 109102u --- NO COMMENTS
F109103 109103u --- NO COMMENTS
F1091 1091u --- NO COMMENTS
F109224 109224u --- NO COMMENTS
F109225 109225u --- NO COMMENTS
F109226 109226u --- NO COMMENTS
F109227 109227u --- NO COMMENTS
F109228 109228u --- NO COMMENTS
F109229 109229u --- NO COMMENTS
F109230 109230u --- NO COMMENTS
F109231 109231u --- NO COMMENTS
F109240 109240u --- NO COMMENTS
F109241 109241u --- NO COMMENTS
F109242 109242u --- NO COMMENTS
F109243 109243u --- NO COMMENTS
F109244 109244u --- NO COMMENTS
F109245 109245u --- NO COMMENTS
F109246 109246u --- NO COMMENTS
F109247 109247u --- NO COMMENTS
F109248 109248u --- NO COMMENTS
F109249 109249u --- NO COMMENTS
F109250 109250u --- NO COMMENTS
F109251 109251u --- NO COMMENTS
F109252 109252u --- NO COMMENTS
F109253 109253u --- NO COMMENTS
F109254 109254u --- NO COMMENTS
F109255 109255u --- NO COMMENTS
F109256 109256u --- NO COMMENTS
F109257 109257u --- NO COMMENTS
F109258 109258u --- NO COMMENTS
F109259 109259u --- NO COMMENTS
F109260 109260u --- NO COMMENTS
F109261 109261u --- NO COMMENTS
F109262 109262u --- NO COMMENTS
F109263 109263u --- NO COMMENTS
F109264 109264u --- NO COMMENTS
F109265 109265u --- NO COMMENTS
F109266 109266u --- NO COMMENTS
F109267 109267u --- NO COMMENTS
F109268 109268u --- NO COMMENTS
F109269 109269u --- NO COMMENTS
F109270 109270u --- NO COMMENTS
F109271 109271u --- NO COMMENTS
F109272 109272u --- NO COMMENTS
F109273 109273u --- NO COMMENTS
F109274 109274u --- NO COMMENTS
F109275 109275u --- NO COMMENTS
F109276 109276u --- NO COMMENTS
F109277 109277u --- NO COMMENTS
F109278 109278u --- NO COMMENTS
F109279 109279u --- NO COMMENTS
F1092 1092u --- NO COMMENTS
F109304 109304u --- NO COMMENTS
F109305 109305u --- NO COMMENTS
F109306 109306u --- NO COMMENTS
F109307 109307u --- NO COMMENTS
F109308 109308u --- NO COMMENTS
F109309 109309u --- NO COMMENTS
F109310 109310u --- NO COMMENTS
F109311 109311u --- NO COMMENTS
F109312 109312u --- NO COMMENTS
F109313 109313u --- NO COMMENTS
F109314 109314u --- NO COMMENTS
F109315 109315u --- NO COMMENTS
F109316 109316u --- NO COMMENTS
F109317 109317u --- NO COMMENTS
F109318 109318u --- NO COMMENTS
F109319 109319u --- NO COMMENTS
F1093 1093u --- NO COMMENTS
F109440 109440u --- NO COMMENTS
F109441 109441u --- NO COMMENTS
F109442 109442u --- NO COMMENTS
F109443 109443u --- NO COMMENTS
F109444 109444u --- NO COMMENTS
F109445 109445u --- NO COMMENTS
F109446 109446u --- NO COMMENTS
F109447 109447u --- NO COMMENTS
F109456 109456u --- NO COMMENTS
F109457 109457u --- NO COMMENTS
F109458 109458u --- NO COMMENTS
F109459 109459u --- NO COMMENTS
F109460 109460u --- NO COMMENTS
F109461 109461u --- NO COMMENTS
F109462 109462u --- NO COMMENTS
F109463 109463u --- NO COMMENTS
F109464 109464u --- NO COMMENTS
F109465 109465u --- NO COMMENTS
F109466 109466u --- NO COMMENTS
F109467 109467u --- NO COMMENTS
F109468 109468u --- NO COMMENTS
F109469 109469u --- NO COMMENTS
F109470 109470u --- NO COMMENTS
F109471 109471u --- NO COMMENTS
F109472 109472u --- NO COMMENTS
F109473 109473u --- NO COMMENTS
F109474 109474u --- NO COMMENTS
F109475 109475u --- NO COMMENTS
F109476 109476u --- NO COMMENTS
F109477 109477u --- NO COMMENTS
F109478 109478u --- NO COMMENTS
F109479 109479u --- NO COMMENTS
F109480 109480u --- NO COMMENTS
F109481 109481u --- NO COMMENTS
F109482 109482u --- NO COMMENTS
F109483 109483u --- NO COMMENTS
F109484 109484u --- NO COMMENTS
F109485 109485u --- NO COMMENTS
F109486 109486u --- NO COMMENTS
F109487 109487u --- NO COMMENTS
F109488 109488u --- NO COMMENTS
F109489 109489u --- NO COMMENTS
F109490 109490u --- NO COMMENTS
F109491 109491u --- NO COMMENTS
F109492 109492u --- NO COMMENTS
F109493 109493u --- NO COMMENTS
F109494 109494u --- NO COMMENTS
F109495 109495u --- NO COMMENTS
F1094 1094u --- NO COMMENTS
F109520 109520u --- NO COMMENTS
F109521 109521u --- NO COMMENTS
F109522 109522u --- NO COMMENTS
F109523 109523u --- NO COMMENTS
F109524 109524u --- NO COMMENTS
F109525 109525u --- NO COMMENTS
F109526 109526u --- NO COMMENTS
F109527 109527u --- NO COMMENTS
F109528 109528u --- NO COMMENTS
F109529 109529u --- NO COMMENTS
F109530 109530u --- NO COMMENTS
F109531 109531u --- NO COMMENTS
F109532 109532u --- NO COMMENTS
F109533 109533u --- NO COMMENTS
F109534 109534u --- NO COMMENTS
F109535 109535u --- NO COMMENTS
F1095 1095u --- NO COMMENTS
F109656 109656u --- NO COMMENTS
F109657 109657u --- NO COMMENTS
F109658 109658u --- NO COMMENTS
F109659 109659u --- NO COMMENTS
F109660 109660u --- NO COMMENTS
F109661 109661u --- NO COMMENTS
F109662 109662u --- NO COMMENTS
F109663 109663u --- NO COMMENTS
F109672 109672u --- NO COMMENTS
F109673 109673u --- NO COMMENTS
F109674 109674u --- NO COMMENTS
F109675 109675u --- NO COMMENTS
F109676 109676u --- NO COMMENTS
F109677 109677u --- NO COMMENTS
F109678 109678u --- NO COMMENTS
F109679 109679u --- NO COMMENTS
F109680 109680u --- NO COMMENTS
F109681 109681u --- NO COMMENTS
F109682 109682u --- NO COMMENTS
F109683 109683u --- NO COMMENTS
F109684 109684u --- NO COMMENTS
F109685 109685u --- NO COMMENTS
F109686 109686u --- NO COMMENTS
F109687 109687u --- NO COMMENTS
F109688 109688u --- NO COMMENTS
F109689 109689u --- NO COMMENTS
F109690 109690u --- NO COMMENTS
F109691 109691u --- NO COMMENTS
F109692 109692u --- NO COMMENTS
F109693 109693u --- NO COMMENTS
F109694 109694u --- NO COMMENTS
F109695 109695u --- NO COMMENTS
F109696 109696u --- NO COMMENTS
F109697 109697u --- NO COMMENTS
F109698 109698u --- NO COMMENTS
F109699 109699u --- NO COMMENTS
F1096 1096u --- NO COMMENTS
F109700 109700u --- NO COMMENTS
F109701 109701u --- NO COMMENTS
F109702 109702u --- NO COMMENTS
F109703 109703u --- NO COMMENTS
F109704 109704u --- NO COMMENTS
F109705 109705u --- NO COMMENTS
F109706 109706u --- NO COMMENTS
F109707 109707u --- NO COMMENTS
F109708 109708u --- NO COMMENTS
F109709 109709u --- NO COMMENTS
F109710 109710u --- NO COMMENTS
F109711 109711u --- NO COMMENTS
F109736 109736u --- NO COMMENTS
F109737 109737u --- NO COMMENTS
F109738 109738u --- NO COMMENTS
F109739 109739u --- NO COMMENTS
F109740 109740u --- NO COMMENTS
F109741 109741u --- NO COMMENTS
F109742 109742u --- NO COMMENTS
F109743 109743u --- NO COMMENTS
F109744 109744u --- NO COMMENTS
F109745 109745u --- NO COMMENTS
F109746 109746u --- NO COMMENTS
F109747 109747u --- NO COMMENTS
F109748 109748u --- NO COMMENTS
F109749 109749u --- NO COMMENTS
F109750 109750u --- NO COMMENTS
F109751 109751u --- NO COMMENTS
F1097 1097u --- NO COMMENTS
F109872 109872u --- NO COMMENTS
F109873 109873u --- NO COMMENTS
F109874 109874u --- NO COMMENTS
F109875 109875u --- NO COMMENTS
F109876 109876u --- NO COMMENTS
F109877 109877u --- NO COMMENTS
F109878 109878u --- NO COMMENTS
F109879 109879u --- NO COMMENTS
F109888 109888u --- NO COMMENTS
F109889 109889u --- NO COMMENTS
F109890 109890u --- NO COMMENTS
F109891 109891u --- NO COMMENTS
F109892 109892u --- NO COMMENTS
F109893 109893u --- NO COMMENTS
F109894 109894u --- NO COMMENTS
F109895 109895u --- NO COMMENTS
F109896 109896u --- NO COMMENTS
F109897 109897u --- NO COMMENTS
F109898 109898u --- NO COMMENTS
F109899 109899u --- NO COMMENTS
F1098 1098u --- NO COMMENTS
F109900 109900u --- NO COMMENTS
F109901 109901u --- NO COMMENTS
F109902 109902u --- NO COMMENTS
F109903 109903u --- NO COMMENTS
F109904 109904u --- NO COMMENTS
F109905 109905u --- NO COMMENTS
F109906 109906u --- NO COMMENTS
F109907 109907u --- NO COMMENTS
F109908 109908u --- NO COMMENTS
F109909 109909u --- NO COMMENTS
F109910 109910u --- NO COMMENTS
F109911 109911u --- NO COMMENTS
F109912 109912u --- NO COMMENTS
F109913 109913u --- NO COMMENTS
F109914 109914u --- NO COMMENTS
F109915 109915u --- NO COMMENTS
F109916 109916u --- NO COMMENTS
F109917 109917u --- NO COMMENTS
F109918 109918u --- NO COMMENTS
F109919 109919u --- NO COMMENTS
F109920 109920u --- NO COMMENTS
F109921 109921u --- NO COMMENTS
F109922 109922u --- NO COMMENTS
F109923 109923u --- NO COMMENTS
F109924 109924u --- NO COMMENTS
F109925 109925u --- NO COMMENTS
F109926 109926u --- NO COMMENTS
F109927 109927u --- NO COMMENTS
F109952 109952u --- NO COMMENTS
F109953 109953u --- NO COMMENTS
F109954 109954u --- NO COMMENTS
F109955 109955u --- NO COMMENTS
F109956 109956u --- NO COMMENTS
F109957 109957u --- NO COMMENTS
F109958 109958u --- NO COMMENTS
F109959 109959u --- NO COMMENTS
F109960 109960u --- NO COMMENTS
F109961 109961u --- NO COMMENTS
F109962 109962u --- NO COMMENTS
F109963 109963u --- NO COMMENTS
F109964 109964u --- NO COMMENTS
F109965 109965u --- NO COMMENTS
F109966 109966u --- NO COMMENTS
F109967 109967u --- NO COMMENTS
F1099 1099u --- NO COMMENTS
F110088 110088u --- NO COMMENTS
F110089 110089u --- NO COMMENTS
F110090 110090u --- NO COMMENTS
F110091 110091u --- NO COMMENTS
F110092 110092u --- NO COMMENTS
F110093 110093u --- NO COMMENTS
F110094 110094u --- NO COMMENTS
F110095 110095u --- NO COMMENTS
F1100 1100u --- NO COMMENTS
F110104 110104u --- NO COMMENTS
F110105 110105u --- NO COMMENTS
F110106 110106u --- NO COMMENTS
F110107 110107u --- NO COMMENTS
F110108 110108u --- NO COMMENTS
F110109 110109u --- NO COMMENTS
F110110 110110u --- NO COMMENTS
F110111 110111u --- NO COMMENTS
F110112 110112u --- NO COMMENTS
F110113 110113u --- NO COMMENTS
F110114 110114u --- NO COMMENTS
F110115 110115u --- NO COMMENTS
F110116 110116u --- NO COMMENTS
F110117 110117u --- NO COMMENTS
F110118 110118u --- NO COMMENTS
F110119 110119u --- NO COMMENTS
F110120 110120u --- NO COMMENTS
F110121 110121u --- NO COMMENTS
F110122 110122u --- NO COMMENTS
F110123 110123u --- NO COMMENTS
F110124 110124u --- NO COMMENTS
F110125 110125u --- NO COMMENTS
F110126 110126u --- NO COMMENTS
F110127 110127u --- NO COMMENTS
F110128 110128u --- NO COMMENTS
F110129 110129u --- NO COMMENTS
F110130 110130u --- NO COMMENTS
F110131 110131u --- NO COMMENTS
F110132 110132u --- NO COMMENTS
F110133 110133u --- NO COMMENTS
F110134 110134u --- NO COMMENTS
F110135 110135u --- NO COMMENTS
F110136 110136u --- NO COMMENTS
F110137 110137u --- NO COMMENTS
F110138 110138u --- NO COMMENTS
F110139 110139u --- NO COMMENTS
F110140 110140u --- NO COMMENTS
F110141 110141u --- NO COMMENTS
F110142 110142u --- NO COMMENTS
F110143 110143u --- NO COMMENTS
F110168 110168u --- NO COMMENTS
F110169 110169u --- NO COMMENTS
F110170 110170u --- NO COMMENTS
F110171 110171u --- NO COMMENTS
F110172 110172u --- NO COMMENTS
F110173 110173u --- NO COMMENTS
F110174 110174u --- NO COMMENTS
F110175 110175u --- NO COMMENTS
F110176 110176u --- NO COMMENTS
F110177 110177u --- NO COMMENTS
F110178 110178u --- NO COMMENTS
F110179 110179u --- NO COMMENTS
F110180 110180u --- NO COMMENTS
F110181 110181u --- NO COMMENTS
F110182 110182u --- NO COMMENTS
F110183 110183u --- NO COMMENTS
F1101 1101u --- NO COMMENTS
F110256 110256u --- NO COMMENTS
F110257 110257u --- NO COMMENTS
F110258 110258u --- NO COMMENTS
F110259 110259u --- NO COMMENTS
F110260 110260u --- NO COMMENTS
F110261 110261u --- NO COMMENTS
F110262 110262u --- NO COMMENTS
F110263 110263u --- NO COMMENTS
F110272 110272u --- NO COMMENTS
F110273 110273u --- NO COMMENTS
F110274 110274u --- NO COMMENTS
F110275 110275u --- NO COMMENTS
F110276 110276u --- NO COMMENTS
F110277 110277u --- NO COMMENTS
F110278 110278u --- NO COMMENTS
F110279 110279u --- NO COMMENTS
F110280 110280u --- NO COMMENTS
F110281 110281u --- NO COMMENTS
F110282 110282u --- NO COMMENTS
F110283 110283u --- NO COMMENTS
F110284 110284u --- NO COMMENTS
F110285 110285u --- NO COMMENTS
F110286 110286u --- NO COMMENTS
F110287 110287u --- NO COMMENTS
F110288 110288u --- NO COMMENTS
F110289 110289u --- NO COMMENTS
F110290 110290u --- NO COMMENTS
F110291 110291u --- NO COMMENTS
F110292 110292u --- NO COMMENTS
F110293 110293u --- NO COMMENTS
F110294 110294u --- NO COMMENTS
F110295 110295u --- NO COMMENTS
F110296 110296u --- NO COMMENTS
F110297 110297u --- NO COMMENTS
F110298 110298u --- NO COMMENTS
F110299 110299u --- NO COMMENTS
F1102 1102u --- NO COMMENTS
F110300 110300u --- NO COMMENTS
F110301 110301u --- NO COMMENTS
F110302 110302u --- NO COMMENTS
F110303 110303u --- NO COMMENTS
F110304 110304u --- NO COMMENTS
F110305 110305u --- NO COMMENTS
F110306 110306u --- NO COMMENTS
F110307 110307u --- NO COMMENTS
F110308 110308u --- NO COMMENTS
F110309 110309u --- NO COMMENTS
F110310 110310u --- NO COMMENTS
F110311 110311u --- NO COMMENTS
F110336 110336u --- NO COMMENTS
F110337 110337u --- NO COMMENTS
F110338 110338u --- NO COMMENTS
F110339 110339u --- NO COMMENTS
F110340 110340u --- NO COMMENTS
F110341 110341u --- NO COMMENTS
F110342 110342u --- NO COMMENTS
F110343 110343u --- NO COMMENTS
F110344 110344u --- NO COMMENTS
F110345 110345u --- NO COMMENTS
F110346 110346u --- NO COMMENTS
F110347 110347u --- NO COMMENTS
F110348 110348u --- NO COMMENTS
F110349 110349u --- NO COMMENTS
F110350 110350u --- NO COMMENTS
F110351 110351u --- NO COMMENTS
F1103 1103u --- NO COMMENTS
F110424 110424u --- NO COMMENTS
F110425 110425u --- NO COMMENTS
F110426 110426u --- NO COMMENTS
F110427 110427u --- NO COMMENTS
F110428 110428u --- NO COMMENTS
F110429 110429u --- NO COMMENTS
F110430 110430u --- NO COMMENTS
F110431 110431u --- NO COMMENTS
F110432 110432u --- NO COMMENTS
F110433 110433u --- NO COMMENTS
F110434 110434u --- NO COMMENTS
F110435 110435u --- NO COMMENTS
F110436 110436u --- NO COMMENTS
F110437 110437u --- NO COMMENTS
F110438 110438u --- NO COMMENTS
F110439 110439u --- NO COMMENTS
F110464 110464u --- NO COMMENTS
F110465 110465u --- NO COMMENTS
F110466 110466u --- NO COMMENTS
F110467 110467u --- NO COMMENTS
F110468 110468u --- NO COMMENTS
F110469 110469u --- NO COMMENTS
F110470 110470u --- NO COMMENTS
F110471 110471u --- NO COMMENTS
F110472 110472u --- NO COMMENTS
F110473 110473u --- NO COMMENTS
F110474 110474u --- NO COMMENTS
F110475 110475u --- NO COMMENTS
F110476 110476u --- NO COMMENTS
F110477 110477u --- NO COMMENTS
F110478 110478u --- NO COMMENTS
F110479 110479u --- NO COMMENTS
F1104 1104u --- NO COMMENTS
F110576 110576u --- NO COMMENTS
F110577 110577u --- NO COMMENTS
F110578 110578u --- NO COMMENTS
F110579 110579u --- NO COMMENTS
F110580 110580u --- NO COMMENTS
F110581 110581u --- NO COMMENTS
F110582 110582u --- NO COMMENTS
F110583 110583u --- NO COMMENTS
F110592 110592u --- NO COMMENTS
F110593 110593u --- NO COMMENTS
F110594 110594u --- NO COMMENTS
F110595 110595u --- NO COMMENTS
F110596 110596u --- NO COMMENTS
F110597 110597u --- NO COMMENTS
F110598 110598u --- NO COMMENTS
F110599 110599u --- NO COMMENTS
F1105 1105u --- NO COMMENTS
F110600 110600u --- NO COMMENTS
F110601 110601u --- NO COMMENTS
F110602 110602u --- NO COMMENTS
F110603 110603u --- NO COMMENTS
F110604 110604u --- NO COMMENTS
F110605 110605u --- NO COMMENTS
F110606 110606u --- NO COMMENTS
F110607 110607u --- NO COMMENTS
F110608 110608u --- NO COMMENTS
F110609 110609u --- NO COMMENTS
F110610 110610u --- NO COMMENTS
F110611 110611u --- NO COMMENTS
F110612 110612u --- NO COMMENTS
F110613 110613u --- NO COMMENTS
F110614 110614u --- NO COMMENTS
F110615 110615u --- NO COMMENTS
F110616 110616u --- NO COMMENTS
F110617 110617u --- NO COMMENTS
F110618 110618u --- NO COMMENTS
F110619 110619u --- NO COMMENTS
F110620 110620u --- NO COMMENTS
F110621 110621u --- NO COMMENTS
F110622 110622u --- NO COMMENTS
F110623 110623u --- NO COMMENTS
F110624 110624u --- NO COMMENTS
F110625 110625u --- NO COMMENTS
F110626 110626u --- NO COMMENTS
F110627 110627u --- NO COMMENTS
F110628 110628u --- NO COMMENTS
F110629 110629u --- NO COMMENTS
F110630 110630u --- NO COMMENTS
F110631 110631u --- NO COMMENTS
F110656 110656u --- NO COMMENTS
F110657 110657u --- NO COMMENTS
F110658 110658u --- NO COMMENTS
F110659 110659u --- NO COMMENTS
F110660 110660u --- NO COMMENTS
F110661 110661u --- NO COMMENTS
F110662 110662u --- NO COMMENTS
F110663 110663u --- NO COMMENTS
F110664 110664u --- NO COMMENTS
F110665 110665u --- NO COMMENTS
F110666 110666u --- NO COMMENTS
F110667 110667u --- NO COMMENTS
F110668 110668u --- NO COMMENTS
F110669 110669u --- NO COMMENTS
F110670 110670u --- NO COMMENTS
F110671 110671u --- NO COMMENTS
F1106 1106u --- NO COMMENTS
F110744 110744u --- NO COMMENTS
F110745 110745u --- NO COMMENTS
F110746 110746u --- NO COMMENTS
F110747 110747u --- NO COMMENTS
F110748 110748u --- NO COMMENTS
F110749 110749u --- NO COMMENTS
F110750 110750u --- NO COMMENTS
F110751 110751u --- NO COMMENTS
F110760 110760u --- NO COMMENTS
F110761 110761u --- NO COMMENTS
F110762 110762u --- NO COMMENTS
F110763 110763u --- NO COMMENTS
F110764 110764u --- NO COMMENTS
F110765 110765u --- NO COMMENTS
F110766 110766u --- NO COMMENTS
F110767 110767u --- NO COMMENTS
F110768 110768u --- NO COMMENTS
F110769 110769u --- NO COMMENTS
F110770 110770u --- NO COMMENTS
F110771 110771u --- NO COMMENTS
F110772 110772u --- NO COMMENTS
F110773 110773u --- NO COMMENTS
F110774 110774u --- NO COMMENTS
F110775 110775u --- NO COMMENTS
F110776 110776u --- NO COMMENTS
F110777 110777u --- NO COMMENTS
F110778 110778u --- NO COMMENTS
F110779 110779u --- NO COMMENTS
F110780 110780u --- NO COMMENTS
F110781 110781u --- NO COMMENTS
F110782 110782u --- NO COMMENTS
F110783 110783u --- NO COMMENTS
F110784 110784u --- NO COMMENTS
F110785 110785u --- NO COMMENTS
F110786 110786u --- NO COMMENTS
F110787 110787u --- NO COMMENTS
F110788 110788u --- NO COMMENTS
F110789 110789u --- NO COMMENTS
F110790 110790u --- NO COMMENTS
F110791 110791u --- NO COMMENTS
F110792 110792u --- NO COMMENTS
F110793 110793u --- NO COMMENTS
F110794 110794u --- NO COMMENTS
F110795 110795u --- NO COMMENTS
F110796 110796u --- NO COMMENTS
F110797 110797u --- NO COMMENTS
F110798 110798u --- NO COMMENTS
F110799 110799u --- NO COMMENTS
F1107 1107u --- NO COMMENTS
F110824 110824u --- NO COMMENTS
F110825 110825u --- NO COMMENTS
F110826 110826u --- NO COMMENTS
F110827 110827u --- NO COMMENTS
F110828 110828u --- NO COMMENTS
F110829 110829u --- NO COMMENTS
F110830 110830u --- NO COMMENTS
F110831 110831u --- NO COMMENTS
F110832 110832u --- NO COMMENTS
F110833 110833u --- NO COMMENTS
F110834 110834u --- NO COMMENTS
F110835 110835u --- NO COMMENTS
F110836 110836u --- NO COMMENTS
F110837 110837u --- NO COMMENTS
F110838 110838u --- NO COMMENTS
F110839 110839u --- NO COMMENTS
F1108 1108u --- NO COMMENTS
F110912 110912u --- NO COMMENTS
F110913 110913u --- NO COMMENTS
F110914 110914u --- NO COMMENTS
F110915 110915u --- NO COMMENTS
F110916 110916u --- NO COMMENTS
F110917 110917u --- NO COMMENTS
F110918 110918u --- NO COMMENTS
F110919 110919u --- NO COMMENTS
F110920 110920u --- NO COMMENTS
F110921 110921u --- NO COMMENTS
F110922 110922u --- NO COMMENTS
F110923 110923u --- NO COMMENTS
F110924 110924u --- NO COMMENTS
F110925 110925u --- NO COMMENTS
F110926 110926u --- NO COMMENTS
F110927 110927u --- NO COMMENTS
F110952 110952u --- NO COMMENTS
F110953 110953u --- NO COMMENTS
F110954 110954u --- NO COMMENTS
F110955 110955u --- NO COMMENTS
F110956 110956u --- NO COMMENTS
F110957 110957u --- NO COMMENTS
F110958 110958u --- NO COMMENTS
F110959 110959u --- NO COMMENTS
F110960 110960u --- NO COMMENTS
F110961 110961u --- NO COMMENTS
F110962 110962u --- NO COMMENTS
F110963 110963u --- NO COMMENTS
F110964 110964u --- NO COMMENTS
F110965 110965u --- NO COMMENTS
F110966 110966u --- NO COMMENTS
F110967 110967u --- NO COMMENTS
F1109 1109u --- NO COMMENTS
F0110 110u --- NO COMMENTS
F111064 111064u --- NO COMMENTS
F111065 111065u --- NO COMMENTS
F111066 111066u --- NO COMMENTS
F111067 111067u --- NO COMMENTS
F111068 111068u --- NO COMMENTS
F111069 111069u --- NO COMMENTS
F111070 111070u --- NO COMMENTS
F111071 111071u --- NO COMMENTS
F111080 111080u --- NO COMMENTS
F111081 111081u --- NO COMMENTS
F111082 111082u --- NO COMMENTS
F111083 111083u --- NO COMMENTS
F111084 111084u --- NO COMMENTS
F111085 111085u --- NO COMMENTS
F111086 111086u --- NO COMMENTS
F111087 111087u --- NO COMMENTS
F111088 111088u --- NO COMMENTS
F111089 111089u --- NO COMMENTS
F111090 111090u --- NO COMMENTS
F111091 111091u --- NO COMMENTS
F111092 111092u --- NO COMMENTS
F111093 111093u --- NO COMMENTS
F111094 111094u --- NO COMMENTS
F111095 111095u --- NO COMMENTS
F111096 111096u --- NO COMMENTS
F111097 111097u --- NO COMMENTS
F111098 111098u --- NO COMMENTS
F111099 111099u --- NO COMMENTS
F1110 1110u --- NO COMMENTS
F111100 111100u --- NO COMMENTS
F111101 111101u --- NO COMMENTS
F111102 111102u --- NO COMMENTS
F111103 111103u --- NO COMMENTS
F111104 111104u --- NO COMMENTS
F111105 111105u --- NO COMMENTS
F111106 111106u --- NO COMMENTS
F111107 111107u --- NO COMMENTS
F111108 111108u --- NO COMMENTS
F111109 111109u --- NO COMMENTS
F111110 111110u --- NO COMMENTS
F111111 111111u --- NO COMMENTS
F111112 111112u --- NO COMMENTS
F111113 111113u --- NO COMMENTS
F111114 111114u --- NO COMMENTS
F111115 111115u --- NO COMMENTS
F111116 111116u --- NO COMMENTS
F111117 111117u --- NO COMMENTS
F111118 111118u --- NO COMMENTS
F111119 111119u --- NO COMMENTS
F111144 111144u --- NO COMMENTS
F111145 111145u --- NO COMMENTS
F111146 111146u --- NO COMMENTS
F111147 111147u --- NO COMMENTS
F111148 111148u --- NO COMMENTS
F111149 111149u --- NO COMMENTS
F111150 111150u --- NO COMMENTS
F111151 111151u --- NO COMMENTS
F111152 111152u --- NO COMMENTS
F111153 111153u --- NO COMMENTS
F111154 111154u --- NO COMMENTS
F111155 111155u --- NO COMMENTS
F111156 111156u --- NO COMMENTS
F111157 111157u --- NO COMMENTS
F111158 111158u --- NO COMMENTS
F111159 111159u --- NO COMMENTS
F1111 1111u --- NO COMMENTS
F111232 111232u --- NO COMMENTS
F111233 111233u --- NO COMMENTS
F111234 111234u --- NO COMMENTS
F111235 111235u --- NO COMMENTS
F111236 111236u --- NO COMMENTS
F111237 111237u --- NO COMMENTS
F111238 111238u --- NO COMMENTS
F111239 111239u --- NO COMMENTS
F111248 111248u --- NO COMMENTS
F111249 111249u --- NO COMMENTS
F111250 111250u --- NO COMMENTS
F111251 111251u --- NO COMMENTS
F111252 111252u --- NO COMMENTS
F111253 111253u --- NO COMMENTS
F111254 111254u --- NO COMMENTS
F111255 111255u --- NO COMMENTS
F111256 111256u --- NO COMMENTS
F111257 111257u --- NO COMMENTS
F111258 111258u --- NO COMMENTS
F111259 111259u --- NO COMMENTS
F111260 111260u --- NO COMMENTS
F111261 111261u --- NO COMMENTS
F111262 111262u --- NO COMMENTS
F111263 111263u --- NO COMMENTS
F111264 111264u --- NO COMMENTS
F111265 111265u --- NO COMMENTS
F111266 111266u --- NO COMMENTS
F111267 111267u --- NO COMMENTS
F111268 111268u --- NO COMMENTS
F111269 111269u --- NO COMMENTS
F111270 111270u --- NO COMMENTS
F111271 111271u --- NO COMMENTS
F111272 111272u --- NO COMMENTS
F111273 111273u --- NO COMMENTS
F111274 111274u --- NO COMMENTS
F111275 111275u --- NO COMMENTS
F111276 111276u --- NO COMMENTS
F111277 111277u --- NO COMMENTS
F111278 111278u --- NO COMMENTS
F111279 111279u --- NO COMMENTS
F111280 111280u --- NO COMMENTS
F111281 111281u --- NO COMMENTS
F111282 111282u --- NO COMMENTS
F111283 111283u --- NO COMMENTS
F111284 111284u --- NO COMMENTS
F111285 111285u --- NO COMMENTS
F111286 111286u --- NO COMMENTS
F111287 111287u --- NO COMMENTS
F1112 1112u --- NO COMMENTS
F111312 111312u --- NO COMMENTS
F111313 111313u --- NO COMMENTS
F111314 111314u --- NO COMMENTS
F111315 111315u --- NO COMMENTS
F111316 111316u --- NO COMMENTS
F111317 111317u --- NO COMMENTS
F111318 111318u --- NO COMMENTS
F111319 111319u --- NO COMMENTS
F111320 111320u --- NO COMMENTS
F111321 111321u --- NO COMMENTS
F111322 111322u --- NO COMMENTS
F111323 111323u --- NO COMMENTS
F111324 111324u --- NO COMMENTS
F111325 111325u --- NO COMMENTS
F111326 111326u --- NO COMMENTS
F111327 111327u --- NO COMMENTS
F1113 1113u --- NO COMMENTS
F111400 111400u --- NO COMMENTS
F111401 111401u --- NO COMMENTS
F111402 111402u --- NO COMMENTS
F111403 111403u --- NO COMMENTS
F111404 111404u --- NO COMMENTS
F111405 111405u --- NO COMMENTS
F111406 111406u --- NO COMMENTS
F111407 111407u --- NO COMMENTS
F111408 111408u --- NO COMMENTS
F111409 111409u --- NO COMMENTS
F111410 111410u --- NO COMMENTS
F111411 111411u --- NO COMMENTS
F111412 111412u --- NO COMMENTS
F111413 111413u --- NO COMMENTS
F111414 111414u --- NO COMMENTS
F111415 111415u --- NO COMMENTS
F111440 111440u --- NO COMMENTS
F111441 111441u --- NO COMMENTS
F111442 111442u --- NO COMMENTS
F111443 111443u --- NO COMMENTS
F111444 111444u --- NO COMMENTS
F111445 111445u --- NO COMMENTS
F111446 111446u --- NO COMMENTS
F111447 111447u --- NO COMMENTS
F111448 111448u --- NO COMMENTS
F111449 111449u --- NO COMMENTS
F111450 111450u --- NO COMMENTS
F111451 111451u --- NO COMMENTS
F111452 111452u --- NO COMMENTS
F111453 111453u --- NO COMMENTS
F111454 111454u --- NO COMMENTS
F111455 111455u --- NO COMMENTS
F1114 1114u --- NO COMMENTS
F111552 111552u --- NO COMMENTS
F111553 111553u --- NO COMMENTS
F111554 111554u --- NO COMMENTS
F111555 111555u --- NO COMMENTS
F111556 111556u --- NO COMMENTS
F111557 111557u --- NO COMMENTS
F111558 111558u --- NO COMMENTS
F111559 111559u --- NO COMMENTS
F111568 111568u --- NO COMMENTS
F111569 111569u --- NO COMMENTS
F111570 111570u --- NO COMMENTS
F111571 111571u --- NO COMMENTS
F111572 111572u --- NO COMMENTS
F111573 111573u --- NO COMMENTS
F111574 111574u --- NO COMMENTS
F111575 111575u --- NO COMMENTS
F111576 111576u --- NO COMMENTS
F111577 111577u --- NO COMMENTS
F111578 111578u --- NO COMMENTS
F111579 111579u --- NO COMMENTS
F111580 111580u --- NO COMMENTS
F111581 111581u --- NO COMMENTS
F111582 111582u --- NO COMMENTS
F111583 111583u --- NO COMMENTS
F111584 111584u --- NO COMMENTS
F111585 111585u --- NO COMMENTS
F111586 111586u --- NO COMMENTS
F111587 111587u --- NO COMMENTS
F111588 111588u --- NO COMMENTS
F111589 111589u --- NO COMMENTS
F111590 111590u --- NO COMMENTS
F111591 111591u --- NO COMMENTS
F111592 111592u --- NO COMMENTS
F111593 111593u --- NO COMMENTS
F111594 111594u --- NO COMMENTS
F111595 111595u --- NO COMMENTS
F111596 111596u --- NO COMMENTS
F111597 111597u --- NO COMMENTS
F111598 111598u --- NO COMMENTS
F111599 111599u --- NO COMMENTS
F1115 1115u --- NO COMMENTS
F111600 111600u --- NO COMMENTS
F111601 111601u --- NO COMMENTS
F111602 111602u --- NO COMMENTS
F111603 111603u --- NO COMMENTS
F111604 111604u --- NO COMMENTS
F111605 111605u --- NO COMMENTS
F111606 111606u --- NO COMMENTS
F111607 111607u --- NO COMMENTS
F111632 111632u --- NO COMMENTS
F111633 111633u --- NO COMMENTS
F111634 111634u --- NO COMMENTS
F111635 111635u --- NO COMMENTS
F111636 111636u --- NO COMMENTS
F111637 111637u --- NO COMMENTS
F111638 111638u --- NO COMMENTS
F111639 111639u --- NO COMMENTS
F111640 111640u --- NO COMMENTS
F111641 111641u --- NO COMMENTS
F111642 111642u --- NO COMMENTS
F111643 111643u --- NO COMMENTS
F111644 111644u --- NO COMMENTS
F111645 111645u --- NO COMMENTS
F111646 111646u --- NO COMMENTS
F111647 111647u --- NO COMMENTS
F1116 1116u --- NO COMMENTS
F111720 111720u --- NO COMMENTS
F111721 111721u --- NO COMMENTS
F111722 111722u --- NO COMMENTS
F111723 111723u --- NO COMMENTS
F111724 111724u --- NO COMMENTS
F111725 111725u --- NO COMMENTS
F111726 111726u --- NO COMMENTS
F111727 111727u --- NO COMMENTS
F111736 111736u --- NO COMMENTS
F111737 111737u --- NO COMMENTS
F111738 111738u --- NO COMMENTS
F111739 111739u --- NO COMMENTS
F111740 111740u --- NO COMMENTS
F111741 111741u --- NO COMMENTS
F111742 111742u --- NO COMMENTS
F111743 111743u --- NO COMMENTS
F111744 111744u --- NO COMMENTS
F111745 111745u --- NO COMMENTS
F111746 111746u --- NO COMMENTS
F111747 111747u --- NO COMMENTS
F111748 111748u --- NO COMMENTS
F111749 111749u --- NO COMMENTS
F111750 111750u --- NO COMMENTS
F111751 111751u --- NO COMMENTS
F111752 111752u --- NO COMMENTS
F111753 111753u --- NO COMMENTS
F111754 111754u --- NO COMMENTS
F111755 111755u --- NO COMMENTS
F111756 111756u --- NO COMMENTS
F111757 111757u --- NO COMMENTS
F111758 111758u --- NO COMMENTS
F111759 111759u --- NO COMMENTS
F111760 111760u --- NO COMMENTS
F111761 111761u --- NO COMMENTS
F111762 111762u --- NO COMMENTS
F111763 111763u --- NO COMMENTS
F111764 111764u --- NO COMMENTS
F111765 111765u --- NO COMMENTS
F111766 111766u --- NO COMMENTS
F111767 111767u --- NO COMMENTS
F111768 111768u --- NO COMMENTS
F111769 111769u --- NO COMMENTS
F111770 111770u --- NO COMMENTS
F111771 111771u --- NO COMMENTS
F111772 111772u --- NO COMMENTS
F111773 111773u --- NO COMMENTS
F111774 111774u --- NO COMMENTS
F111775 111775u --- NO COMMENTS
F1117 1117u --- NO COMMENTS
F111800 111800u --- NO COMMENTS
F111801 111801u --- NO COMMENTS
F111802 111802u --- NO COMMENTS
F111803 111803u --- NO COMMENTS
F111804 111804u --- NO COMMENTS
F111805 111805u --- NO COMMENTS
F111806 111806u --- NO COMMENTS
F111807 111807u --- NO COMMENTS
F111808 111808u --- NO COMMENTS
F111809 111809u --- NO COMMENTS
F111810 111810u --- NO COMMENTS
F111811 111811u --- NO COMMENTS
F111812 111812u --- NO COMMENTS
F111813 111813u --- NO COMMENTS
F111814 111814u --- NO COMMENTS
F111815 111815u --- NO COMMENTS
F111888 111888u --- NO COMMENTS
F111889 111889u --- NO COMMENTS
F111890 111890u --- NO COMMENTS
F111891 111891u --- NO COMMENTS
F111892 111892u --- NO COMMENTS
F111893 111893u --- NO COMMENTS
F111894 111894u --- NO COMMENTS
F111895 111895u --- NO COMMENTS
F111896 111896u --- NO COMMENTS
F111897 111897u --- NO COMMENTS
F111898 111898u --- NO COMMENTS
F111899 111899u --- NO COMMENTS
F1118 1118u --- NO COMMENTS
F111900 111900u --- NO COMMENTS
F111901 111901u --- NO COMMENTS
F111902 111902u --- NO COMMENTS
F111903 111903u --- NO COMMENTS
F111928 111928u --- NO COMMENTS
F111929 111929u --- NO COMMENTS
F111930 111930u --- NO COMMENTS
F111931 111931u --- NO COMMENTS
F111932 111932u --- NO COMMENTS
F111933 111933u --- NO COMMENTS
F111934 111934u --- NO COMMENTS
F111935 111935u --- NO COMMENTS
F111936 111936u --- NO COMMENTS
F111937 111937u --- NO COMMENTS
F111938 111938u --- NO COMMENTS
F111939 111939u --- NO COMMENTS
F111940 111940u --- NO COMMENTS
F111941 111941u --- NO COMMENTS
F111942 111942u --- NO COMMENTS
F111943 111943u --- NO COMMENTS
F1119 1119u --- NO COMMENTS
F0111 111u --- NO COMMENTS
F112040 112040u --- NO COMMENTS
F112041 112041u --- NO COMMENTS
F112042 112042u --- NO COMMENTS
F112043 112043u --- NO COMMENTS
F112044 112044u --- NO COMMENTS
F112045 112045u --- NO COMMENTS
F112046 112046u --- NO COMMENTS
F112047 112047u --- NO COMMENTS
F112056 112056u --- NO COMMENTS
F112057 112057u --- NO COMMENTS
F112058 112058u --- NO COMMENTS
F112059 112059u --- NO COMMENTS
F112060 112060u --- NO COMMENTS
F112061 112061u --- NO COMMENTS
F112062 112062u --- NO COMMENTS
F112063 112063u --- NO COMMENTS
F112064 112064u --- NO COMMENTS
F112065 112065u --- NO COMMENTS
F112066 112066u --- NO COMMENTS
F112067 112067u --- NO COMMENTS
F112068 112068u --- NO COMMENTS
F112069 112069u --- NO COMMENTS
F112070 112070u --- NO COMMENTS
F112071 112071u --- NO COMMENTS
F112072 112072u --- NO COMMENTS
F112073 112073u --- NO COMMENTS
F112074 112074u --- NO COMMENTS
F112075 112075u --- NO COMMENTS
F112076 112076u --- NO COMMENTS
F112077 112077u --- NO COMMENTS
F112078 112078u --- NO COMMENTS
F112079 112079u --- NO COMMENTS
F112080 112080u --- NO COMMENTS
F112081 112081u --- NO COMMENTS
F112082 112082u --- NO COMMENTS
F112083 112083u --- NO COMMENTS
F112084 112084u --- NO COMMENTS
F112085 112085u --- NO COMMENTS
F112086 112086u --- NO COMMENTS
F112087 112087u --- NO COMMENTS
F112088 112088u --- NO COMMENTS
F112089 112089u --- NO COMMENTS
F112090 112090u --- NO COMMENTS
F112091 112091u --- NO COMMENTS
F112092 112092u --- NO COMMENTS
F112093 112093u --- NO COMMENTS
F112094 112094u --- NO COMMENTS
F112095 112095u --- NO COMMENTS
F1120 1120u --- NO COMMENTS
F112120 112120u --- NO COMMENTS
F112121 112121u --- NO COMMENTS
F112122 112122u --- NO COMMENTS
F112123 112123u --- NO COMMENTS
F112124 112124u --- NO COMMENTS
F112125 112125u --- NO COMMENTS
F112126 112126u --- NO COMMENTS
F112127 112127u --- NO COMMENTS
F112128 112128u --- NO COMMENTS
F112129 112129u --- NO COMMENTS
F112130 112130u --- NO COMMENTS
F112131 112131u --- NO COMMENTS
F112132 112132u --- NO COMMENTS
F112133 112133u --- NO COMMENTS
F112134 112134u --- NO COMMENTS
F112135 112135u --- NO COMMENTS
F1121 1121u --- NO COMMENTS
F112208 112208u --- NO COMMENTS
F112209 112209u --- NO COMMENTS
F112210 112210u --- NO COMMENTS
F112211 112211u --- NO COMMENTS
F112212 112212u --- NO COMMENTS
F112213 112213u --- NO COMMENTS
F112214 112214u --- NO COMMENTS
F112215 112215u --- NO COMMENTS
F112224 112224u --- NO COMMENTS
F112225 112225u --- NO COMMENTS
F112226 112226u --- NO COMMENTS
F112227 112227u --- NO COMMENTS
F112228 112228u --- NO COMMENTS
F112229 112229u --- NO COMMENTS
F112230 112230u --- NO COMMENTS
F112231 112231u --- NO COMMENTS
F112232 112232u --- NO COMMENTS
F112233 112233u --- NO COMMENTS
F112234 112234u --- NO COMMENTS
F112235 112235u --- NO COMMENTS
F112236 112236u --- NO COMMENTS
F112237 112237u --- NO COMMENTS
F112238 112238u --- NO COMMENTS
F112239 112239u --- NO COMMENTS
F112240 112240u --- NO COMMENTS
F112241 112241u --- NO COMMENTS
F112242 112242u --- NO COMMENTS
F112243 112243u --- NO COMMENTS
F112244 112244u --- NO COMMENTS
F112245 112245u --- NO COMMENTS
F112246 112246u --- NO COMMENTS
F112247 112247u --- NO COMMENTS
F112248 112248u --- NO COMMENTS
F112249 112249u --- NO COMMENTS
F112250 112250u --- NO COMMENTS
F112251 112251u --- NO COMMENTS
F112252 112252u --- NO COMMENTS
F112253 112253u --- NO COMMENTS
F112254 112254u --- NO COMMENTS
F112255 112255u --- NO COMMENTS
F112256 112256u --- NO COMMENTS
F112257 112257u --- NO COMMENTS
F112258 112258u --- NO COMMENTS
F112259 112259u --- NO COMMENTS
F112260 112260u --- NO COMMENTS
F112261 112261u --- NO COMMENTS
F112262 112262u --- NO COMMENTS
F112263 112263u --- NO COMMENTS
F112288 112288u --- NO COMMENTS
F112289 112289u --- NO COMMENTS
F112290 112290u --- NO COMMENTS
F112291 112291u --- NO COMMENTS
F112292 112292u --- NO COMMENTS
F112293 112293u --- NO COMMENTS
F112294 112294u --- NO COMMENTS
F112295 112295u --- NO COMMENTS
F112296 112296u --- NO COMMENTS
F112297 112297u --- NO COMMENTS
F112298 112298u --- NO COMMENTS
F112299 112299u --- NO COMMENTS
F1122 1122u --- NO COMMENTS
F112300 112300u --- NO COMMENTS
F112301 112301u --- NO COMMENTS
F112302 112302u --- NO COMMENTS
F112303 112303u --- NO COMMENTS
F112376 112376u --- NO COMMENTS
F112377 112377u --- NO COMMENTS
F112378 112378u --- NO COMMENTS
F112379 112379u --- NO COMMENTS
F112380 112380u --- NO COMMENTS
F112381 112381u --- NO COMMENTS
F112382 112382u --- NO COMMENTS
F112383 112383u --- NO COMMENTS
F112384 112384u --- NO COMMENTS
F112385 112385u --- NO COMMENTS
F112386 112386u --- NO COMMENTS
F112387 112387u --- NO COMMENTS
F112388 112388u --- NO COMMENTS
F112389 112389u --- NO COMMENTS
F112390 112390u --- NO COMMENTS
F112391 112391u --- NO COMMENTS
F1123 1123u --- NO COMMENTS
F112416 112416u --- NO COMMENTS
F112417 112417u --- NO COMMENTS
F112418 112418u --- NO COMMENTS
F112419 112419u --- NO COMMENTS
F112420 112420u --- NO COMMENTS
F112421 112421u --- NO COMMENTS
F112422 112422u --- NO COMMENTS
F112423 112423u --- NO COMMENTS
F112424 112424u --- NO COMMENTS
F112425 112425u --- NO COMMENTS
F112426 112426u --- NO COMMENTS
F112427 112427u --- NO COMMENTS
F112428 112428u --- NO COMMENTS
F112429 112429u --- NO COMMENTS
F112430 112430u --- NO COMMENTS
F112431 112431u --- NO COMMENTS
F1124 1124u --- NO COMMENTS
F112528 112528u --- NO COMMENTS
F112529 112529u --- NO COMMENTS
F112530 112530u --- NO COMMENTS
F112531 112531u --- NO COMMENTS
F112532 112532u --- NO COMMENTS
F112533 112533u --- NO COMMENTS
F112534 112534u --- NO COMMENTS
F112535 112535u --- NO COMMENTS
F112544 112544u --- NO COMMENTS
F112545 112545u --- NO COMMENTS
F112546 112546u --- NO COMMENTS
F112547 112547u --- NO COMMENTS
F112548 112548u --- NO COMMENTS
F112549 112549u --- NO COMMENTS
F112550 112550u --- NO COMMENTS
F112551 112551u --- NO COMMENTS
F112552 112552u --- NO COMMENTS
F112553 112553u --- NO COMMENTS
F112554 112554u --- NO COMMENTS
F112555 112555u --- NO COMMENTS
F112556 112556u --- NO COMMENTS
F112557 112557u --- NO COMMENTS
F112558 112558u --- NO COMMENTS
F112559 112559u --- NO COMMENTS
F112560 112560u --- NO COMMENTS
F112561 112561u --- NO COMMENTS
F112562 112562u --- NO COMMENTS
F112563 112563u --- NO COMMENTS
F112564 112564u --- NO COMMENTS
F112565 112565u --- NO COMMENTS
F112566 112566u --- NO COMMENTS
F112567 112567u --- NO COMMENTS
F112568 112568u --- NO COMMENTS
F112569 112569u --- NO COMMENTS
F112570 112570u --- NO COMMENTS
F112571 112571u --- NO COMMENTS
F112572 112572u --- NO COMMENTS
F112573 112573u --- NO COMMENTS
F112574 112574u --- NO COMMENTS
F112575 112575u --- NO COMMENTS
F112576 112576u --- NO COMMENTS
F112577 112577u --- NO COMMENTS
F112578 112578u --- NO COMMENTS
F112579 112579u --- NO COMMENTS
F112580 112580u --- NO COMMENTS
F112581 112581u --- NO COMMENTS
F112582 112582u --- NO COMMENTS
F112583 112583u --- NO COMMENTS
F1125 1125u --- NO COMMENTS
F112608 112608u --- NO COMMENTS
F112609 112609u --- NO COMMENTS
F112610 112610u --- NO COMMENTS
F112611 112611u --- NO COMMENTS
F112612 112612u --- NO COMMENTS
F112613 112613u --- NO COMMENTS
F112614 112614u --- NO COMMENTS
F112615 112615u --- NO COMMENTS
F112616 112616u --- NO COMMENTS
F112617 112617u --- NO COMMENTS
F112618 112618u --- NO COMMENTS
F112619 112619u --- NO COMMENTS
F112620 112620u --- NO COMMENTS
F112621 112621u --- NO COMMENTS
F112622 112622u --- NO COMMENTS
F112623 112623u --- NO COMMENTS
F112696 112696u --- NO COMMENTS
F112697 112697u --- NO COMMENTS
F112698 112698u --- NO COMMENTS
F112699 112699u --- NO COMMENTS
F1126 1126u --- NO COMMENTS
F112700 112700u --- NO COMMENTS
F112701 112701u --- NO COMMENTS
F112702 112702u --- NO COMMENTS
F112703 112703u --- NO COMMENTS
F112712 112712u --- NO COMMENTS
F112713 112713u --- NO COMMENTS
F112714 112714u --- NO COMMENTS
F112715 112715u --- NO COMMENTS
F112716 112716u --- NO COMMENTS
F112717 112717u --- NO COMMENTS
F112718 112718u --- NO COMMENTS
F112719 112719u --- NO COMMENTS
F112720 112720u --- NO COMMENTS
F112721 112721u --- NO COMMENTS
F112722 112722u --- NO COMMENTS
F112723 112723u --- NO COMMENTS
F112724 112724u --- NO COMMENTS
F112725 112725u --- NO COMMENTS
F112726 112726u --- NO COMMENTS
F112727 112727u --- NO COMMENTS
F112728 112728u --- NO COMMENTS
F112729 112729u --- NO COMMENTS
F112730 112730u --- NO COMMENTS
F112731 112731u --- NO COMMENTS
F112732 112732u --- NO COMMENTS
F112733 112733u --- NO COMMENTS
F112734 112734u --- NO COMMENTS
F112735 112735u --- NO COMMENTS
F112736 112736u --- NO COMMENTS
F112737 112737u --- NO COMMENTS
F112738 112738u --- NO COMMENTS
F112739 112739u --- NO COMMENTS
F112740 112740u --- NO COMMENTS
F112741 112741u --- NO COMMENTS
F112742 112742u --- NO COMMENTS
F112743 112743u --- NO COMMENTS
F112744 112744u --- NO COMMENTS
F112745 112745u --- NO COMMENTS
F112746 112746u --- NO COMMENTS
F112747 112747u --- NO COMMENTS
F112748 112748u --- NO COMMENTS
F112749 112749u --- NO COMMENTS
F112750 112750u --- NO COMMENTS
F112751 112751u --- NO COMMENTS
F112776 112776u --- NO COMMENTS
F112777 112777u --- NO COMMENTS
F112778 112778u --- NO COMMENTS
F112779 112779u --- NO COMMENTS
F112780 112780u --- NO COMMENTS
F112781 112781u --- NO COMMENTS
F112782 112782u --- NO COMMENTS
F112783 112783u --- NO COMMENTS
F112784 112784u --- NO COMMENTS
F112785 112785u --- NO COMMENTS
F112786 112786u --- NO COMMENTS
F112787 112787u --- NO COMMENTS
F112788 112788u --- NO COMMENTS
F112789 112789u --- NO COMMENTS
F112790 112790u --- NO COMMENTS
F112791 112791u --- NO COMMENTS
F1127 1127u --- NO COMMENTS
F112864 112864u --- NO COMMENTS
F112865 112865u --- NO COMMENTS
F112866 112866u --- NO COMMENTS
F112867 112867u --- NO COMMENTS
F112868 112868u --- NO COMMENTS
F112869 112869u --- NO COMMENTS
F112870 112870u --- NO COMMENTS
F112871 112871u --- NO COMMENTS
F112872 112872u --- NO COMMENTS
F112873 112873u --- NO COMMENTS
F112874 112874u --- NO COMMENTS
F112875 112875u --- NO COMMENTS
F112876 112876u --- NO COMMENTS
F112877 112877u --- NO COMMENTS
F112878 112878u --- NO COMMENTS
F112879 112879u --- NO COMMENTS
F1128 1128u --- NO COMMENTS
F112904 112904u --- NO COMMENTS
F112905 112905u --- NO COMMENTS
F112906 112906u --- NO COMMENTS
F112907 112907u --- NO COMMENTS
F112908 112908u --- NO COMMENTS
F112909 112909u --- NO COMMENTS
F112910 112910u --- NO COMMENTS
F112911 112911u --- NO COMMENTS
F112912 112912u --- NO COMMENTS
F112913 112913u --- NO COMMENTS
F112914 112914u --- NO COMMENTS
F112915 112915u --- NO COMMENTS
F112916 112916u --- NO COMMENTS
F112917 112917u --- NO COMMENTS
F112918 112918u --- NO COMMENTS
F112919 112919u --- NO COMMENTS
F1129 1129u --- NO COMMENTS
F113016 113016u --- NO COMMENTS
F113017 113017u --- NO COMMENTS
F113018 113018u --- NO COMMENTS
F113019 113019u --- NO COMMENTS
F113020 113020u --- NO COMMENTS
F113021 113021u --- NO COMMENTS
F113022 113022u --- NO COMMENTS
F113023 113023u --- NO COMMENTS
F113032 113032u --- NO COMMENTS
F113033 113033u --- NO COMMENTS
F113034 113034u --- NO COMMENTS
F113035 113035u --- NO COMMENTS
F113036 113036u --- NO COMMENTS
F113037 113037u --- NO COMMENTS
F113038 113038u --- NO COMMENTS
F113039 113039u --- NO COMMENTS
F113040 113040u --- NO COMMENTS
F113041 113041u --- NO COMMENTS
F113042 113042u --- NO COMMENTS
F113043 113043u --- NO COMMENTS
F113044 113044u --- NO COMMENTS
F113045 113045u --- NO COMMENTS
F113046 113046u --- NO COMMENTS
F113047 113047u --- NO COMMENTS
F113048 113048u --- NO COMMENTS
F113049 113049u --- NO COMMENTS
F113050 113050u --- NO COMMENTS
F113051 113051u --- NO COMMENTS
F113052 113052u --- NO COMMENTS
F113053 113053u --- NO COMMENTS
F113054 113054u --- NO COMMENTS
F113055 113055u --- NO COMMENTS
F113056 113056u --- NO COMMENTS
F113057 113057u --- NO COMMENTS
F113058 113058u --- NO COMMENTS
F113059 113059u --- NO COMMENTS
F113060 113060u --- NO COMMENTS
F113061 113061u --- NO COMMENTS
F113062 113062u --- NO COMMENTS
F113063 113063u --- NO COMMENTS
F113064 113064u --- NO COMMENTS
F113065 113065u --- NO COMMENTS
F113066 113066u --- NO COMMENTS
F113067 113067u --- NO COMMENTS
F113068 113068u --- NO COMMENTS
F113069 113069u --- NO COMMENTS
F113070 113070u --- NO COMMENTS
F113071 113071u --- NO COMMENTS
F113096 113096u --- NO COMMENTS
F113097 113097u --- NO COMMENTS
F113098 113098u --- NO COMMENTS
F113099 113099u --- NO COMMENTS
F113100 113100u --- NO COMMENTS
F113101 113101u --- NO COMMENTS
F113102 113102u --- NO COMMENTS
F113103 113103u --- NO COMMENTS
F113104 113104u --- NO COMMENTS
F113105 113105u --- NO COMMENTS
F113106 113106u --- NO COMMENTS
F113107 113107u --- NO COMMENTS
F113108 113108u --- NO COMMENTS
F113109 113109u --- NO COMMENTS
F113110 113110u --- NO COMMENTS
F113111 113111u --- NO COMMENTS
F113184 113184u --- NO COMMENTS
F113185 113185u --- NO COMMENTS
F113186 113186u --- NO COMMENTS
F113187 113187u --- NO COMMENTS
F113188 113188u --- NO COMMENTS
F113189 113189u --- NO COMMENTS
F113190 113190u --- NO COMMENTS
F113191 113191u --- NO COMMENTS
F113200 113200u --- NO COMMENTS
F113201 113201u --- NO COMMENTS
F113202 113202u --- NO COMMENTS
F113203 113203u --- NO COMMENTS
F113204 113204u --- NO COMMENTS
F113205 113205u --- NO COMMENTS
F113206 113206u --- NO COMMENTS
F113207 113207u --- NO COMMENTS
F113208 113208u --- NO COMMENTS
F113209 113209u --- NO COMMENTS
F113210 113210u --- NO COMMENTS
F113211 113211u --- NO COMMENTS
F113212 113212u --- NO COMMENTS
F113213 113213u --- NO COMMENTS
F113214 113214u --- NO COMMENTS
F113215 113215u --- NO COMMENTS
F113216 113216u --- NO COMMENTS
F113217 113217u --- NO COMMENTS
F113218 113218u --- NO COMMENTS
F113219 113219u --- NO COMMENTS
F113220 113220u --- NO COMMENTS
F113221 113221u --- NO COMMENTS
F113222 113222u --- NO COMMENTS
F113223 113223u --- NO COMMENTS
F113224 113224u --- NO COMMENTS
F113225 113225u --- NO COMMENTS
F113226 113226u --- NO COMMENTS
F113227 113227u --- NO COMMENTS
F113228 113228u --- NO COMMENTS
F113229 113229u --- NO COMMENTS
F113230 113230u --- NO COMMENTS
F113231 113231u --- NO COMMENTS
F113232 113232u --- NO COMMENTS
F113233 113233u --- NO COMMENTS
F113234 113234u --- NO COMMENTS
F113235 113235u --- NO COMMENTS
F113236 113236u --- NO COMMENTS
F113237 113237u --- NO COMMENTS
F113238 113238u --- NO COMMENTS
F113239 113239u --- NO COMMENTS
F113264 113264u --- NO COMMENTS
F113265 113265u --- NO COMMENTS
F113266 113266u --- NO COMMENTS
F113267 113267u --- NO COMMENTS
F113268 113268u --- NO COMMENTS
F113269 113269u --- NO COMMENTS
F113270 113270u --- NO COMMENTS
F113271 113271u --- NO COMMENTS
F113272 113272u --- NO COMMENTS
F113273 113273u --- NO COMMENTS
F113274 113274u --- NO COMMENTS
F113275 113275u --- NO COMMENTS
F113276 113276u --- NO COMMENTS
F113277 113277u --- NO COMMENTS
F113278 113278u --- NO COMMENTS
F113279 113279u --- NO COMMENTS
F113352 113352u --- NO COMMENTS
F113353 113353u --- NO COMMENTS
F113354 113354u --- NO COMMENTS
F113355 113355u --- NO COMMENTS
F113356 113356u --- NO COMMENTS
F113357 113357u --- NO COMMENTS
F113358 113358u --- NO COMMENTS
F113359 113359u --- NO COMMENTS
F113360 113360u --- NO COMMENTS
F113361 113361u --- NO COMMENTS
F113362 113362u --- NO COMMENTS
F113363 113363u --- NO COMMENTS
F113364 113364u --- NO COMMENTS
F113365 113365u --- NO COMMENTS
F113366 113366u --- NO COMMENTS
F113367 113367u --- NO COMMENTS
F113392 113392u --- NO COMMENTS
F113393 113393u --- NO COMMENTS
F113394 113394u --- NO COMMENTS
F113395 113395u --- NO COMMENTS
F113396 113396u --- NO COMMENTS
F113397 113397u --- NO COMMENTS
F113398 113398u --- NO COMMENTS
F113399 113399u --- NO COMMENTS
F113400 113400u --- NO COMMENTS
F113401 113401u --- NO COMMENTS
F113402 113402u --- NO COMMENTS
F113403 113403u --- NO COMMENTS
F113404 113404u --- NO COMMENTS
F113405 113405u --- NO COMMENTS
F113406 113406u --- NO COMMENTS
F113407 113407u --- NO COMMENTS
F113504 113504u --- NO COMMENTS
F113505 113505u --- NO COMMENTS
F113506 113506u --- NO COMMENTS
F113507 113507u --- NO COMMENTS
F113508 113508u --- NO COMMENTS
F113509 113509u --- NO COMMENTS
F113510 113510u --- NO COMMENTS
F113511 113511u --- NO COMMENTS
F113520 113520u --- NO COMMENTS
F113521 113521u --- NO COMMENTS
F113522 113522u --- NO COMMENTS
F113523 113523u --- NO COMMENTS
F113524 113524u --- NO COMMENTS
F113525 113525u --- NO COMMENTS
F113526 113526u --- NO COMMENTS
F113527 113527u --- NO COMMENTS
F113528 113528u --- NO COMMENTS
F113529 113529u --- NO COMMENTS
F113530 113530u --- NO COMMENTS
F113531 113531u --- NO COMMENTS
F113532 113532u --- NO COMMENTS
F113533 113533u --- NO COMMENTS
F113534 113534u --- NO COMMENTS
F113535 113535u --- NO COMMENTS
F113536 113536u --- NO COMMENTS
F113537 113537u --- NO COMMENTS
F113538 113538u --- NO COMMENTS
F113539 113539u --- NO COMMENTS
F113540 113540u --- NO COMMENTS
F113541 113541u --- NO COMMENTS
F113542 113542u --- NO COMMENTS
F113543 113543u --- NO COMMENTS
F113544 113544u --- NO COMMENTS
F113545 113545u --- NO COMMENTS
F113546 113546u --- NO COMMENTS
F113547 113547u --- NO COMMENTS
F113548 113548u --- NO COMMENTS
F113549 113549u --- NO COMMENTS
F113550 113550u --- NO COMMENTS
F113551 113551u --- NO COMMENTS
F113552 113552u --- NO COMMENTS
F113553 113553u --- NO COMMENTS
F113554 113554u --- NO COMMENTS
F113555 113555u --- NO COMMENTS
F113556 113556u --- NO COMMENTS
F113557 113557u --- NO COMMENTS
F113558 113558u --- NO COMMENTS
F113559 113559u --- NO COMMENTS
F113584 113584u --- NO COMMENTS
F113585 113585u --- NO COMMENTS
F113586 113586u --- NO COMMENTS
F113587 113587u --- NO COMMENTS
F113588 113588u --- NO COMMENTS
F113589 113589u --- NO COMMENTS
F113590 113590u --- NO COMMENTS
F113591 113591u --- NO COMMENTS
F113592 113592u --- NO COMMENTS
F113593 113593u --- NO COMMENTS
F113594 113594u --- NO COMMENTS
F113595 113595u --- NO COMMENTS
F113596 113596u --- NO COMMENTS
F113597 113597u --- NO COMMENTS
F113598 113598u --- NO COMMENTS
F113599 113599u --- NO COMMENTS
F113672 113672u --- NO COMMENTS
F113673 113673u --- NO COMMENTS
F113674 113674u --- NO COMMENTS
F113675 113675u --- NO COMMENTS
F113676 113676u --- NO COMMENTS
F113677 113677u --- NO COMMENTS
F113678 113678u --- NO COMMENTS
F113679 113679u --- NO COMMENTS
F113688 113688u --- NO COMMENTS
F113689 113689u --- NO COMMENTS
F113690 113690u --- NO COMMENTS
F113691 113691u --- NO COMMENTS
F113692 113692u --- NO COMMENTS
F113693 113693u --- NO COMMENTS
F113694 113694u --- NO COMMENTS
F113695 113695u --- NO COMMENTS
F113696 113696u --- NO COMMENTS
F113697 113697u --- NO COMMENTS
F113698 113698u --- NO COMMENTS
F113699 113699u --- NO COMMENTS
F113700 113700u --- NO COMMENTS
F113701 113701u --- NO COMMENTS
F113702 113702u --- NO COMMENTS
F113703 113703u --- NO COMMENTS
F113704 113704u --- NO COMMENTS
F113705 113705u --- NO COMMENTS
F113706 113706u --- NO COMMENTS
F113707 113707u --- NO COMMENTS
F113708 113708u --- NO COMMENTS
F113709 113709u --- NO COMMENTS
F113710 113710u --- NO COMMENTS
F113711 113711u --- NO COMMENTS
F113712 113712u --- NO COMMENTS
F113713 113713u --- NO COMMENTS
F113714 113714u --- NO COMMENTS
F113715 113715u --- NO COMMENTS
F113716 113716u --- NO COMMENTS
F113717 113717u --- NO COMMENTS
F113718 113718u --- NO COMMENTS
F113719 113719u --- NO COMMENTS
F113720 113720u --- NO COMMENTS
F113721 113721u --- NO COMMENTS
F113722 113722u --- NO COMMENTS
F113723 113723u --- NO COMMENTS
F113724 113724u --- NO COMMENTS
F113725 113725u --- NO COMMENTS
F113726 113726u --- NO COMMENTS
F113727 113727u --- NO COMMENTS
F113752 113752u --- NO COMMENTS
F113753 113753u --- NO COMMENTS
F113754 113754u --- NO COMMENTS
F113755 113755u --- NO COMMENTS
F113756 113756u --- NO COMMENTS
F113757 113757u --- NO COMMENTS
F113758 113758u --- NO COMMENTS
F113759 113759u --- NO COMMENTS
F113760 113760u --- NO COMMENTS
F113761 113761u --- NO COMMENTS
F113762 113762u --- NO COMMENTS
F113763 113763u --- NO COMMENTS
F113764 113764u --- NO COMMENTS
F113765 113765u --- NO COMMENTS
F113766 113766u --- NO COMMENTS
F113767 113767u --- NO COMMENTS
F113840 113840u --- NO COMMENTS
F113841 113841u --- NO COMMENTS
F113842 113842u --- NO COMMENTS
F113843 113843u --- NO COMMENTS
F113844 113844u --- NO COMMENTS
F113845 113845u --- NO COMMENTS
F113846 113846u --- NO COMMENTS
F113847 113847u --- NO COMMENTS
F113848 113848u --- NO COMMENTS
F113849 113849u --- NO COMMENTS
F113850 113850u --- NO COMMENTS
F113851 113851u --- NO COMMENTS
F113852 113852u --- NO COMMENTS
F113853 113853u --- NO COMMENTS
F113854 113854u --- NO COMMENTS
F113855 113855u --- NO COMMENTS
F113880 113880u --- NO COMMENTS
F113881 113881u --- NO COMMENTS
F113882 113882u --- NO COMMENTS
F113883 113883u --- NO COMMENTS
F113884 113884u --- NO COMMENTS
F113885 113885u --- NO COMMENTS
F113886 113886u --- NO COMMENTS
F113887 113887u --- NO COMMENTS
F113888 113888u --- NO COMMENTS
F113889 113889u --- NO COMMENTS
F113890 113890u --- NO COMMENTS
F113891 113891u --- NO COMMENTS
F113892 113892u --- NO COMMENTS
F113893 113893u --- NO COMMENTS
F113894 113894u --- NO COMMENTS
F113895 113895u --- NO COMMENTS
F113992 113992u --- NO COMMENTS
F113993 113993u --- NO COMMENTS
F113994 113994u --- NO COMMENTS
F113995 113995u --- NO COMMENTS
F113996 113996u --- NO COMMENTS
F113997 113997u --- NO COMMENTS
F113998 113998u --- NO COMMENTS
F113999 113999u --- NO COMMENTS
F114000 114000u --- NO COMMENTS
F114001 114001u --- NO COMMENTS
F114002 114002u --- NO COMMENTS
F114003 114003u --- NO COMMENTS
F114004 114004u --- NO COMMENTS
F114005 114005u --- NO COMMENTS
F114006 114006u --- NO COMMENTS
F114007 114007u --- NO COMMENTS
F114008 114008u --- NO COMMENTS
F114009 114009u --- NO COMMENTS
F114010 114010u --- NO COMMENTS
F114011 114011u --- NO COMMENTS
F114012 114012u --- NO COMMENTS
F114013 114013u --- NO COMMENTS
F114014 114014u --- NO COMMENTS
F114015 114015u --- NO COMMENTS
F114016 114016u --- NO COMMENTS
F114017 114017u --- NO COMMENTS
F114018 114018u --- NO COMMENTS
F114019 114019u --- NO COMMENTS
F114020 114020u --- NO COMMENTS
F114021 114021u --- NO COMMENTS
F114022 114022u --- NO COMMENTS
F114023 114023u --- NO COMMENTS
F114056 114056u --- NO COMMENTS
F114057 114057u --- NO COMMENTS
F114058 114058u --- NO COMMENTS
F114059 114059u --- NO COMMENTS
F114060 114060u --- NO COMMENTS
F114061 114061u --- NO COMMENTS
F114062 114062u --- NO COMMENTS
F114063 114063u --- NO COMMENTS
F114160 114160u --- NO COMMENTS
F114161 114161u --- NO COMMENTS
F114162 114162u --- NO COMMENTS
F114163 114163u --- NO COMMENTS
F114164 114164u --- NO COMMENTS
F114165 114165u --- NO COMMENTS
F114166 114166u --- NO COMMENTS
F114167 114167u --- NO COMMENTS
F114168 114168u --- NO COMMENTS
F114169 114169u --- NO COMMENTS
F114170 114170u --- NO COMMENTS
F114171 114171u --- NO COMMENTS
F114172 114172u --- NO COMMENTS
F114173 114173u --- NO COMMENTS
F114174 114174u --- NO COMMENTS
F114175 114175u --- NO COMMENTS
F114176 114176u --- NO COMMENTS
F114177 114177u --- NO COMMENTS
F114178 114178u --- NO COMMENTS
F114179 114179u --- NO COMMENTS
F114180 114180u --- NO COMMENTS
F114181 114181u --- NO COMMENTS
F114182 114182u --- NO COMMENTS
F114183 114183u --- NO COMMENTS
F114184 114184u --- NO COMMENTS
F114185 114185u --- NO COMMENTS
F114186 114186u --- NO COMMENTS
F114187 114187u --- NO COMMENTS
F114188 114188u --- NO COMMENTS
F114189 114189u --- NO COMMENTS
F114190 114190u --- NO COMMENTS
F114191 114191u --- NO COMMENTS
F114224 114224u --- NO COMMENTS
F114225 114225u --- NO COMMENTS
F114226 114226u --- NO COMMENTS
F114227 114227u --- NO COMMENTS
F114228 114228u --- NO COMMENTS
F114229 114229u --- NO COMMENTS
F114230 114230u --- NO COMMENTS
F114231 114231u --- NO COMMENTS
F114328 114328u --- NO COMMENTS
F114329 114329u --- NO COMMENTS
F114330 114330u --- NO COMMENTS
F114331 114331u --- NO COMMENTS
F114332 114332u --- NO COMMENTS
F114333 114333u --- NO COMMENTS
F114334 114334u --- NO COMMENTS
F114335 114335u --- NO COMMENTS
F114344 114344u --- NO COMMENTS
F114345 114345u --- NO COMMENTS
F114346 114346u --- NO COMMENTS
F114347 114347u --- NO COMMENTS
F114348 114348u --- NO COMMENTS
F114349 114349u --- NO COMMENTS
F114350 114350u --- NO COMMENTS
F114351 114351u --- NO COMMENTS
F114352 114352u --- NO COMMENTS
F114353 114353u --- NO COMMENTS
F114354 114354u --- NO COMMENTS
F114355 114355u --- NO COMMENTS
F114356 114356u --- NO COMMENTS
F114357 114357u --- NO COMMENTS
F114358 114358u --- NO COMMENTS
F114359 114359u --- NO COMMENTS
F114360 114360u --- NO COMMENTS
F114361 114361u --- NO COMMENTS
F114362 114362u --- NO COMMENTS
F114363 114363u --- NO COMMENTS
F114364 114364u --- NO COMMENTS
F114365 114365u --- NO COMMENTS
F114366 114366u --- NO COMMENTS
F114367 114367u --- NO COMMENTS
F114368 114368u --- NO COMMENTS
F114369 114369u --- NO COMMENTS
F114370 114370u --- NO COMMENTS
F114371 114371u --- NO COMMENTS
F114372 114372u --- NO COMMENTS
F114373 114373u --- NO COMMENTS
F114374 114374u --- NO COMMENTS
F114375 114375u --- NO COMMENTS
F114376 114376u --- NO COMMENTS
F114377 114377u --- NO COMMENTS
F114378 114378u --- NO COMMENTS
F114379 114379u --- NO COMMENTS
F114380 114380u --- NO COMMENTS
F114381 114381u --- NO COMMENTS
F114382 114382u --- NO COMMENTS
F114383 114383u --- NO COMMENTS
F114408 114408u --- NO COMMENTS
F114409 114409u --- NO COMMENTS
F114410 114410u --- NO COMMENTS
F114411 114411u --- NO COMMENTS
F114412 114412u --- NO COMMENTS
F114413 114413u --- NO COMMENTS
F114414 114414u --- NO COMMENTS
F114415 114415u --- NO COMMENTS
F114416 114416u --- NO COMMENTS
F114417 114417u --- NO COMMENTS
F114418 114418u --- NO COMMENTS
F114419 114419u --- NO COMMENTS
F114420 114420u --- NO COMMENTS
F114421 114421u --- NO COMMENTS
F114422 114422u --- NO COMMENTS
F114423 114423u --- NO COMMENTS
F114544 114544u --- NO COMMENTS
F114545 114545u --- NO COMMENTS
F114546 114546u --- NO COMMENTS
F114547 114547u --- NO COMMENTS
F114548 114548u --- NO COMMENTS
F114549 114549u --- NO COMMENTS
F114550 114550u --- NO COMMENTS
F114551 114551u --- NO COMMENTS
F114560 114560u --- NO COMMENTS
F114561 114561u --- NO COMMENTS
F114562 114562u --- NO COMMENTS
F114563 114563u --- NO COMMENTS
F114564 114564u --- NO COMMENTS
F114565 114565u --- NO COMMENTS
F114566 114566u --- NO COMMENTS
F114567 114567u --- NO COMMENTS
F114568 114568u --- NO COMMENTS
F114569 114569u --- NO COMMENTS
F114570 114570u --- NO COMMENTS
F114571 114571u --- NO COMMENTS
F114572 114572u --- NO COMMENTS
F114573 114573u --- NO COMMENTS
F114574 114574u --- NO COMMENTS
F114575 114575u --- NO COMMENTS
F114576 114576u --- NO COMMENTS
F114577 114577u --- NO COMMENTS
F114578 114578u --- NO COMMENTS
F114579 114579u --- NO COMMENTS
F114580 114580u --- NO COMMENTS
F114581 114581u --- NO COMMENTS
F114582 114582u --- NO COMMENTS
F114583 114583u --- NO COMMENTS
F114584 114584u --- NO COMMENTS
F114585 114585u --- NO COMMENTS
F114586 114586u --- NO COMMENTS
F114587 114587u --- NO COMMENTS
F114588 114588u --- NO COMMENTS
F114589 114589u --- NO COMMENTS
F114590 114590u --- NO COMMENTS
F114591 114591u --- NO COMMENTS
F114592 114592u --- NO COMMENTS
F114593 114593u --- NO COMMENTS
F114594 114594u --- NO COMMENTS
F114595 114595u --- NO COMMENTS
F114596 114596u --- NO COMMENTS
F114597 114597u --- NO COMMENTS
F114598 114598u --- NO COMMENTS
F114599 114599u --- NO COMMENTS
F114624 114624u --- NO COMMENTS
F114625 114625u --- NO COMMENTS
F114626 114626u --- NO COMMENTS
F114627 114627u --- NO COMMENTS
F114628 114628u --- NO COMMENTS
F114629 114629u --- NO COMMENTS
F114630 114630u --- NO COMMENTS
F114631 114631u --- NO COMMENTS
F114632 114632u --- NO COMMENTS
F114633 114633u --- NO COMMENTS
F114634 114634u --- NO COMMENTS
F114635 114635u --- NO COMMENTS
F114636 114636u --- NO COMMENTS
F114637 114637u --- NO COMMENTS
F114638 114638u --- NO COMMENTS
F114639 114639u --- NO COMMENTS
F114760 114760u --- NO COMMENTS
F114761 114761u --- NO COMMENTS
F114762 114762u --- NO COMMENTS
F114763 114763u --- NO COMMENTS
F114764 114764u --- NO COMMENTS
F114765 114765u --- NO COMMENTS
F114766 114766u --- NO COMMENTS
F114767 114767u --- NO COMMENTS
F114776 114776u --- NO COMMENTS
F114777 114777u --- NO COMMENTS
F114778 114778u --- NO COMMENTS
F114779 114779u --- NO COMMENTS
F114780 114780u --- NO COMMENTS
F114781 114781u --- NO COMMENTS
F114782 114782u --- NO COMMENTS
F114783 114783u --- NO COMMENTS
F114784 114784u --- NO COMMENTS
F114785 114785u --- NO COMMENTS
F114786 114786u --- NO COMMENTS
F114787 114787u --- NO COMMENTS
F114788 114788u --- NO COMMENTS
F114789 114789u --- NO COMMENTS
F114790 114790u --- NO COMMENTS
F114791 114791u --- NO COMMENTS
F114792 114792u --- NO COMMENTS
F114793 114793u --- NO COMMENTS
F114794 114794u --- NO COMMENTS
F114795 114795u --- NO COMMENTS
F114796 114796u --- NO COMMENTS
F114797 114797u --- NO COMMENTS
F114798 114798u --- NO COMMENTS
F114799 114799u --- NO COMMENTS
F114800 114800u --- NO COMMENTS
F114801 114801u --- NO COMMENTS
F114802 114802u --- NO COMMENTS
F114803 114803u --- NO COMMENTS
F114804 114804u --- NO COMMENTS
F114805 114805u --- NO COMMENTS
F114806 114806u --- NO COMMENTS
F114807 114807u --- NO COMMENTS
F114808 114808u --- NO COMMENTS
F114809 114809u --- NO COMMENTS
F114810 114810u --- NO COMMENTS
F114811 114811u --- NO COMMENTS
F114812 114812u --- NO COMMENTS
F114813 114813u --- NO COMMENTS
F114814 114814u --- NO COMMENTS
F114815 114815u --- NO COMMENTS
F114840 114840u --- NO COMMENTS
F114841 114841u --- NO COMMENTS
F114842 114842u --- NO COMMENTS
F114843 114843u --- NO COMMENTS
F114844 114844u --- NO COMMENTS
F114845 114845u --- NO COMMENTS
F114846 114846u --- NO COMMENTS
F114847 114847u --- NO COMMENTS
F114848 114848u --- NO COMMENTS
F114849 114849u --- NO COMMENTS
F114850 114850u --- NO COMMENTS
F114851 114851u --- NO COMMENTS
F114852 114852u --- NO COMMENTS
F114853 114853u --- NO COMMENTS
F114854 114854u --- NO COMMENTS
F114855 114855u --- NO COMMENTS
F114976 114976u --- NO COMMENTS
F114977 114977u --- NO COMMENTS
F114978 114978u --- NO COMMENTS
F114979 114979u --- NO COMMENTS
F114980 114980u --- NO COMMENTS
F114981 114981u --- NO COMMENTS
F114982 114982u --- NO COMMENTS
F114983 114983u --- NO COMMENTS
F114992 114992u --- NO COMMENTS
F114993 114993u --- NO COMMENTS
F114994 114994u --- NO COMMENTS
F114995 114995u --- NO COMMENTS
F114996 114996u --- NO COMMENTS
F114997 114997u --- NO COMMENTS
F114998 114998u --- NO COMMENTS
F114999 114999u --- NO COMMENTS
F115000 115000u --- NO COMMENTS
F115001 115001u --- NO COMMENTS
F115002 115002u --- NO COMMENTS
F115003 115003u --- NO COMMENTS
F115004 115004u --- NO COMMENTS
F115005 115005u --- NO COMMENTS
F115006 115006u --- NO COMMENTS
F115007 115007u --- NO COMMENTS
F115008 115008u --- NO COMMENTS
F115009 115009u --- NO COMMENTS
F115010 115010u --- NO COMMENTS
F115011 115011u --- NO COMMENTS
F115012 115012u --- NO COMMENTS
F115013 115013u --- NO COMMENTS
F115014 115014u --- NO COMMENTS
F115015 115015u --- NO COMMENTS
F115016 115016u --- NO COMMENTS
F115017 115017u --- NO COMMENTS
F115018 115018u --- NO COMMENTS
F115019 115019u --- NO COMMENTS
F115020 115020u --- NO COMMENTS
F115021 115021u --- NO COMMENTS
F115022 115022u --- NO COMMENTS
F115023 115023u --- NO COMMENTS
F115024 115024u --- NO COMMENTS
F115025 115025u --- NO COMMENTS
F115026 115026u --- NO COMMENTS
F115027 115027u --- NO COMMENTS
F115028 115028u --- NO COMMENTS
F115029 115029u --- NO COMMENTS
F115030 115030u --- NO COMMENTS
F115031 115031u --- NO COMMENTS
F115056 115056u --- NO COMMENTS
F115057 115057u --- NO COMMENTS
F115058 115058u --- NO COMMENTS
F115059 115059u --- NO COMMENTS
F115060 115060u --- NO COMMENTS
F115061 115061u --- NO COMMENTS
F115062 115062u --- NO COMMENTS
F115063 115063u --- NO COMMENTS
F115064 115064u --- NO COMMENTS
F115065 115065u --- NO COMMENTS
F115066 115066u --- NO COMMENTS
F115067 115067u --- NO COMMENTS
F115068 115068u --- NO COMMENTS
F115069 115069u --- NO COMMENTS
F115070 115070u --- NO COMMENTS
F115071 115071u --- NO COMMENTS
F115192 115192u --- NO COMMENTS
F115193 115193u --- NO COMMENTS
F115194 115194u --- NO COMMENTS
F115195 115195u --- NO COMMENTS
F115196 115196u --- NO COMMENTS
F115197 115197u --- NO COMMENTS
F115198 115198u --- NO COMMENTS
F115199 115199u --- NO COMMENTS
F115208 115208u --- NO COMMENTS
F115209 115209u --- NO COMMENTS
F115210 115210u --- NO COMMENTS
F115211 115211u --- NO COMMENTS
F115212 115212u --- NO COMMENTS
F115213 115213u --- NO COMMENTS
F115214 115214u --- NO COMMENTS
F115215 115215u --- NO COMMENTS
F115216 115216u --- NO COMMENTS
F115217 115217u --- NO COMMENTS
F115218 115218u --- NO COMMENTS
F115219 115219u --- NO COMMENTS
F115220 115220u --- NO COMMENTS
F115221 115221u --- NO COMMENTS
F115222 115222u --- NO COMMENTS
F115223 115223u --- NO COMMENTS
F115224 115224u --- NO COMMENTS
F115225 115225u --- NO COMMENTS
F115226 115226u --- NO COMMENTS
F115227 115227u --- NO COMMENTS
F115228 115228u --- NO COMMENTS
F115229 115229u --- NO COMMENTS
F115230 115230u --- NO COMMENTS
F115231 115231u --- NO COMMENTS
F115232 115232u --- NO COMMENTS
F115233 115233u --- NO COMMENTS
F115234 115234u --- NO COMMENTS
F115235 115235u --- NO COMMENTS
F115236 115236u --- NO COMMENTS
F115237 115237u --- NO COMMENTS
F115238 115238u --- NO COMMENTS
F115239 115239u --- NO COMMENTS
F115240 115240u --- NO COMMENTS
F115241 115241u --- NO COMMENTS
F115242 115242u --- NO COMMENTS
F115243 115243u --- NO COMMENTS
F115244 115244u --- NO COMMENTS
F115245 115245u --- NO COMMENTS
F115246 115246u --- NO COMMENTS
F115247 115247u --- NO COMMENTS
F115272 115272u --- NO COMMENTS
F115273 115273u --- NO COMMENTS
F115274 115274u --- NO COMMENTS
F115275 115275u --- NO COMMENTS
F115276 115276u --- NO COMMENTS
F115277 115277u --- NO COMMENTS
F115278 115278u --- NO COMMENTS
F115279 115279u --- NO COMMENTS
F115280 115280u --- NO COMMENTS
F115281 115281u --- NO COMMENTS
F115282 115282u --- NO COMMENTS
F115283 115283u --- NO COMMENTS
F115284 115284u --- NO COMMENTS
F115285 115285u --- NO COMMENTS
F115286 115286u --- NO COMMENTS
F115287 115287u --- NO COMMENTS
F115408 115408u --- NO COMMENTS
F115409 115409u --- NO COMMENTS
F115410 115410u --- NO COMMENTS
F115411 115411u --- NO COMMENTS
F115412 115412u --- NO COMMENTS
F115413 115413u --- NO COMMENTS
F115414 115414u --- NO COMMENTS
F115415 115415u --- NO COMMENTS
F115424 115424u --- NO COMMENTS
F115425 115425u --- NO COMMENTS
F115426 115426u --- NO COMMENTS
F115427 115427u --- NO COMMENTS
F115428 115428u --- NO COMMENTS
F115429 115429u --- NO COMMENTS
F115430 115430u --- NO COMMENTS
F115431 115431u --- NO COMMENTS
F115432 115432u --- NO COMMENTS
F115433 115433u --- NO COMMENTS
F115434 115434u --- NO COMMENTS
F115435 115435u --- NO COMMENTS
F115436 115436u --- NO COMMENTS
F115437 115437u --- NO COMMENTS
F115438 115438u --- NO COMMENTS
F115439 115439u --- NO COMMENTS
F115440 115440u --- NO COMMENTS
F115441 115441u --- NO COMMENTS
F115442 115442u --- NO COMMENTS
F115443 115443u --- NO COMMENTS
F115444 115444u --- NO COMMENTS
F115445 115445u --- NO COMMENTS
F115446 115446u --- NO COMMENTS
F115447 115447u --- NO COMMENTS
F115448 115448u --- NO COMMENTS
F115449 115449u --- NO COMMENTS
F115450 115450u --- NO COMMENTS
F115451 115451u --- NO COMMENTS
F115452 115452u --- NO COMMENTS
F115453 115453u --- NO COMMENTS
F115454 115454u --- NO COMMENTS
F115455 115455u --- NO COMMENTS
F115456 115456u --- NO COMMENTS
F115457 115457u --- NO COMMENTS
F115458 115458u --- NO COMMENTS
F115459 115459u --- NO COMMENTS
F115460 115460u --- NO COMMENTS
F115461 115461u --- NO COMMENTS
F115462 115462u --- NO COMMENTS
F115463 115463u --- NO COMMENTS
F115488 115488u --- NO COMMENTS
F115489 115489u --- NO COMMENTS
F115490 115490u --- NO COMMENTS
F115491 115491u --- NO COMMENTS
F115492 115492u --- NO COMMENTS
F115493 115493u --- NO COMMENTS
F115494 115494u --- NO COMMENTS
F115495 115495u --- NO COMMENTS
F115496 115496u --- NO COMMENTS
F115497 115497u --- NO COMMENTS
F115498 115498u --- NO COMMENTS
F115499 115499u --- NO COMMENTS
F115500 115500u --- NO COMMENTS
F115501 115501u --- NO COMMENTS
F115502 115502u --- NO COMMENTS
F115503 115503u --- NO COMMENTS
F115624 115624u --- NO COMMENTS
F115625 115625u --- NO COMMENTS
F115626 115626u --- NO COMMENTS
F115627 115627u --- NO COMMENTS
F115628 115628u --- NO COMMENTS
F115629 115629u --- NO COMMENTS
F115630 115630u --- NO COMMENTS
F115631 115631u --- NO COMMENTS
F115640 115640u --- NO COMMENTS
F115641 115641u --- NO COMMENTS
F115642 115642u --- NO COMMENTS
F115643 115643u --- NO COMMENTS
F115644 115644u --- NO COMMENTS
F115645 115645u --- NO COMMENTS
F115646 115646u --- NO COMMENTS
F115647 115647u --- NO COMMENTS
F115648 115648u --- NO COMMENTS
F115649 115649u --- NO COMMENTS
F115650 115650u --- NO COMMENTS
F115651 115651u --- NO COMMENTS
F115652 115652u --- NO COMMENTS
F115653 115653u --- NO COMMENTS
F115654 115654u --- NO COMMENTS
F115655 115655u --- NO COMMENTS
F115656 115656u --- NO COMMENTS
F115657 115657u --- NO COMMENTS
F115658 115658u --- NO COMMENTS
F115659 115659u --- NO COMMENTS
F115660 115660u --- NO COMMENTS
F115661 115661u --- NO COMMENTS
F115662 115662u --- NO COMMENTS
F115663 115663u --- NO COMMENTS
F115664 115664u --- NO COMMENTS
F115665 115665u --- NO COMMENTS
F115666 115666u --- NO COMMENTS
F115667 115667u --- NO COMMENTS
F115668 115668u --- NO COMMENTS
F115669 115669u --- NO COMMENTS
F115670 115670u --- NO COMMENTS
F115671 115671u --- NO COMMENTS
F115672 115672u --- NO COMMENTS
F115673 115673u --- NO COMMENTS
F115674 115674u --- NO COMMENTS
F115675 115675u --- NO COMMENTS
F115676 115676u --- NO COMMENTS
F115677 115677u --- NO COMMENTS
F115678 115678u --- NO COMMENTS
F115679 115679u --- NO COMMENTS
F115704 115704u --- NO COMMENTS
F115705 115705u --- NO COMMENTS
F115706 115706u --- NO COMMENTS
F115707 115707u --- NO COMMENTS
F115708 115708u --- NO COMMENTS
F115709 115709u --- NO COMMENTS
F115710 115710u --- NO COMMENTS
F115711 115711u --- NO COMMENTS
F115712 115712u --- NO COMMENTS
F115713 115713u --- NO COMMENTS
F115714 115714u --- NO COMMENTS
F115715 115715u --- NO COMMENTS
F115716 115716u --- NO COMMENTS
F115717 115717u --- NO COMMENTS
F115718 115718u --- NO COMMENTS
F115719 115719u --- NO COMMENTS
F115840 115840u --- NO COMMENTS
F115841 115841u --- NO COMMENTS
F115842 115842u --- NO COMMENTS
F115843 115843u --- NO COMMENTS
F115844 115844u --- NO COMMENTS
F115845 115845u --- NO COMMENTS
F115846 115846u --- NO COMMENTS
F115847 115847u --- NO COMMENTS
F115856 115856u --- NO COMMENTS
F115857 115857u --- NO COMMENTS
F115858 115858u --- NO COMMENTS
F115859 115859u --- NO COMMENTS
F115860 115860u --- NO COMMENTS
F115861 115861u --- NO COMMENTS
F115862 115862u --- NO COMMENTS
F115863 115863u --- NO COMMENTS
F115864 115864u --- NO COMMENTS
F115865 115865u --- NO COMMENTS
F115866 115866u --- NO COMMENTS
F115867 115867u --- NO COMMENTS
F115868 115868u --- NO COMMENTS
F115869 115869u --- NO COMMENTS
F115870 115870u --- NO COMMENTS
F115871 115871u --- NO COMMENTS
F115872 115872u --- NO COMMENTS
F115873 115873u --- NO COMMENTS
F115874 115874u --- NO COMMENTS
F115875 115875u --- NO COMMENTS
F115876 115876u --- NO COMMENTS
F115877 115877u --- NO COMMENTS
F115878 115878u --- NO COMMENTS
F115879 115879u --- NO COMMENTS
F115880 115880u --- NO COMMENTS
F115881 115881u --- NO COMMENTS
F115882 115882u --- NO COMMENTS
F115883 115883u --- NO COMMENTS
F115884 115884u --- NO COMMENTS
F115885 115885u --- NO COMMENTS
F115886 115886u --- NO COMMENTS
F115887 115887u --- NO COMMENTS
F115888 115888u --- NO COMMENTS
F115889 115889u --- NO COMMENTS
F115890 115890u --- NO COMMENTS
F115891 115891u --- NO COMMENTS
F115892 115892u --- NO COMMENTS
F115893 115893u --- NO COMMENTS
F115894 115894u --- NO COMMENTS
F115895 115895u --- NO COMMENTS
F115920 115920u --- NO COMMENTS
F115921 115921u --- NO COMMENTS
F115922 115922u --- NO COMMENTS
F115923 115923u --- NO COMMENTS
F115924 115924u --- NO COMMENTS
F115925 115925u --- NO COMMENTS
F115926 115926u --- NO COMMENTS
F115927 115927u --- NO COMMENTS
F115928 115928u --- NO COMMENTS
F115929 115929u --- NO COMMENTS
F115930 115930u --- NO COMMENTS
F115931 115931u --- NO COMMENTS
F115932 115932u --- NO COMMENTS
F115933 115933u --- NO COMMENTS
F115934 115934u --- NO COMMENTS
F115935 115935u --- NO COMMENTS
F116056 116056u --- NO COMMENTS
F116057 116057u --- NO COMMENTS
F116058 116058u --- NO COMMENTS
F116059 116059u --- NO COMMENTS
F116060 116060u --- NO COMMENTS
F116061 116061u --- NO COMMENTS
F116062 116062u --- NO COMMENTS
F116063 116063u --- NO COMMENTS
F116072 116072u --- NO COMMENTS
F116073 116073u --- NO COMMENTS
F116074 116074u --- NO COMMENTS
F116075 116075u --- NO COMMENTS
F116076 116076u --- NO COMMENTS
F116077 116077u --- NO COMMENTS
F116078 116078u --- NO COMMENTS
F116079 116079u --- NO COMMENTS
F116080 116080u --- NO COMMENTS
F116081 116081u --- NO COMMENTS
F116082 116082u --- NO COMMENTS
F116083 116083u --- NO COMMENTS
F116084 116084u --- NO COMMENTS
F116085 116085u --- NO COMMENTS
F116086 116086u --- NO COMMENTS
F116087 116087u --- NO COMMENTS
F116088 116088u --- NO COMMENTS
F116089 116089u --- NO COMMENTS
F116090 116090u --- NO COMMENTS
F116091 116091u --- NO COMMENTS
F116092 116092u --- NO COMMENTS
F116093 116093u --- NO COMMENTS
F116094 116094u --- NO COMMENTS
F116095 116095u --- NO COMMENTS
F116096 116096u --- NO COMMENTS
F116097 116097u --- NO COMMENTS
F116098 116098u --- NO COMMENTS
F116099 116099u --- NO COMMENTS
F116100 116100u --- NO COMMENTS
F116101 116101u --- NO COMMENTS
F116102 116102u --- NO COMMENTS
F116103 116103u --- NO COMMENTS
F116104 116104u --- NO COMMENTS
F116105 116105u --- NO COMMENTS
F116106 116106u --- NO COMMENTS
F116107 116107u --- NO COMMENTS
F116108 116108u --- NO COMMENTS
F116109 116109u --- NO COMMENTS
F116110 116110u --- NO COMMENTS
F116111 116111u --- NO COMMENTS
F116136 116136u --- NO COMMENTS
F116137 116137u --- NO COMMENTS
F116138 116138u --- NO COMMENTS
F116139 116139u --- NO COMMENTS
F116140 116140u --- NO COMMENTS
F116141 116141u --- NO COMMENTS
F116142 116142u --- NO COMMENTS
F116143 116143u --- NO COMMENTS
F116144 116144u --- NO COMMENTS
F116145 116145u --- NO COMMENTS
F116146 116146u --- NO COMMENTS
F116147 116147u --- NO COMMENTS
F116148 116148u --- NO COMMENTS
F116149 116149u --- NO COMMENTS
F116150 116150u --- NO COMMENTS
F116151 116151u --- NO COMMENTS
F116272 116272u --- NO COMMENTS
F116273 116273u --- NO COMMENTS
F116274 116274u --- NO COMMENTS
F116275 116275u --- NO COMMENTS
F116276 116276u --- NO COMMENTS
F116277 116277u --- NO COMMENTS
F116278 116278u --- NO COMMENTS
F116279 116279u --- NO COMMENTS
F116288 116288u --- NO COMMENTS
F116289 116289u --- NO COMMENTS
F116290 116290u --- NO COMMENTS
F116291 116291u --- NO COMMENTS
F116292 116292u --- NO COMMENTS
F116293 116293u --- NO COMMENTS
F116294 116294u --- NO COMMENTS
F116295 116295u --- NO COMMENTS
F116296 116296u --- NO COMMENTS
F116297 116297u --- NO COMMENTS
F116298 116298u --- NO COMMENTS
F116299 116299u --- NO COMMENTS
F116300 116300u --- NO COMMENTS
F116301 116301u --- NO COMMENTS
F116302 116302u --- NO COMMENTS
F116303 116303u --- NO COMMENTS
F116304 116304u --- NO COMMENTS
F116305 116305u --- NO COMMENTS
F116306 116306u --- NO COMMENTS
F116307 116307u --- NO COMMENTS
F116308 116308u --- NO COMMENTS
F116309 116309u --- NO COMMENTS
F116310 116310u --- NO COMMENTS
F116311 116311u --- NO COMMENTS
F116312 116312u --- NO COMMENTS
F116313 116313u --- NO COMMENTS
F116314 116314u --- NO COMMENTS
F116315 116315u --- NO COMMENTS
F116316 116316u --- NO COMMENTS
F116317 116317u --- NO COMMENTS
F116318 116318u --- NO COMMENTS
F116319 116319u --- NO COMMENTS
F116320 116320u --- NO COMMENTS
F116321 116321u --- NO COMMENTS
F116322 116322u --- NO COMMENTS
F116323 116323u --- NO COMMENTS
F116324 116324u --- NO COMMENTS
F116325 116325u --- NO COMMENTS
F116326 116326u --- NO COMMENTS
F116327 116327u --- NO COMMENTS
F116352 116352u --- NO COMMENTS
F116353 116353u --- NO COMMENTS
F116354 116354u --- NO COMMENTS
F116355 116355u --- NO COMMENTS
F116356 116356u --- NO COMMENTS
F116357 116357u --- NO COMMENTS
F116358 116358u --- NO COMMENTS
F116359 116359u --- NO COMMENTS
F116360 116360u --- NO COMMENTS
F116361 116361u --- NO COMMENTS
F116362 116362u --- NO COMMENTS
F116363 116363u --- NO COMMENTS
F116364 116364u --- NO COMMENTS
F116365 116365u --- NO COMMENTS
F116366 116366u --- NO COMMENTS
F116367 116367u --- NO COMMENTS
F116488 116488u --- NO COMMENTS
F116489 116489u --- NO COMMENTS
F116490 116490u --- NO COMMENTS
F116491 116491u --- NO COMMENTS
F116492 116492u --- NO COMMENTS
F116493 116493u --- NO COMMENTS
F116494 116494u --- NO COMMENTS
F116495 116495u --- NO COMMENTS
F116496 116496u --- NO COMMENTS
F116497 116497u --- NO COMMENTS
F116498 116498u --- NO COMMENTS
F116499 116499u --- NO COMMENTS
F116500 116500u --- NO COMMENTS
F116501 116501u --- NO COMMENTS
F116502 116502u --- NO COMMENTS
F116503 116503u --- NO COMMENTS
F116504 116504u --- NO COMMENTS
F116505 116505u --- NO COMMENTS
F116506 116506u --- NO COMMENTS
F116507 116507u --- NO COMMENTS
F116508 116508u --- NO COMMENTS
F116509 116509u --- NO COMMENTS
F116510 116510u --- NO COMMENTS
F116511 116511u --- NO COMMENTS
F116512 116512u --- NO COMMENTS
F116513 116513u --- NO COMMENTS
F116514 116514u --- NO COMMENTS
F116515 116515u --- NO COMMENTS
F116516 116516u --- NO COMMENTS
F116517 116517u --- NO COMMENTS
F116518 116518u --- NO COMMENTS
F116519 116519u --- NO COMMENTS
F116552 116552u --- NO COMMENTS
F116553 116553u --- NO COMMENTS
F116554 116554u --- NO COMMENTS
F116555 116555u --- NO COMMENTS
F116556 116556u --- NO COMMENTS
F116557 116557u --- NO COMMENTS
F116558 116558u --- NO COMMENTS
F116559 116559u --- NO COMMENTS
F116656 116656u --- NO COMMENTS
F116657 116657u --- NO COMMENTS
F116658 116658u --- NO COMMENTS
F116659 116659u --- NO COMMENTS
F116660 116660u --- NO COMMENTS
F116661 116661u --- NO COMMENTS
F116662 116662u --- NO COMMENTS
F116663 116663u --- NO COMMENTS
F116664 116664u --- NO COMMENTS
F116665 116665u --- NO COMMENTS
F116666 116666u --- NO COMMENTS
F116667 116667u --- NO COMMENTS
F116668 116668u --- NO COMMENTS
F116669 116669u --- NO COMMENTS
F116670 116670u --- NO COMMENTS
F116671 116671u --- NO COMMENTS
F116672 116672u --- NO COMMENTS
F116673 116673u --- NO COMMENTS
F116674 116674u --- NO COMMENTS
F116675 116675u --- NO COMMENTS
F116676 116676u --- NO COMMENTS
F116677 116677u --- NO COMMENTS
F116678 116678u --- NO COMMENTS
F116679 116679u --- NO COMMENTS
F116680 116680u --- NO COMMENTS
F116681 116681u --- NO COMMENTS
F116682 116682u --- NO COMMENTS
F116683 116683u --- NO COMMENTS
F116684 116684u --- NO COMMENTS
F116685 116685u --- NO COMMENTS
F116686 116686u --- NO COMMENTS
F116687 116687u --- NO COMMENTS
F116720 116720u --- NO COMMENTS
F116721 116721u --- NO COMMENTS
F116722 116722u --- NO COMMENTS
F116723 116723u --- NO COMMENTS
F116724 116724u --- NO COMMENTS
F116725 116725u --- NO COMMENTS
F116726 116726u --- NO COMMENTS
F116727 116727u --- NO COMMENTS
F116824 116824u --- NO COMMENTS
F116825 116825u --- NO COMMENTS
F116826 116826u --- NO COMMENTS
F116827 116827u --- NO COMMENTS
F116828 116828u --- NO COMMENTS
F116829 116829u --- NO COMMENTS
F116830 116830u --- NO COMMENTS
F116831 116831u --- NO COMMENTS
F116832 116832u --- NO COMMENTS
F116833 116833u --- NO COMMENTS
F116834 116834u --- NO COMMENTS
F116835 116835u --- NO COMMENTS
F116836 116836u --- NO COMMENTS
F116837 116837u --- NO COMMENTS
F116838 116838u --- NO COMMENTS
F116839 116839u --- NO COMMENTS
F116840 116840u --- NO COMMENTS
F116841 116841u --- NO COMMENTS
F116842 116842u --- NO COMMENTS
F116843 116843u --- NO COMMENTS
F116844 116844u --- NO COMMENTS
F116845 116845u --- NO COMMENTS
F116846 116846u --- NO COMMENTS
F116847 116847u --- NO COMMENTS
F116848 116848u --- NO COMMENTS
F116849 116849u --- NO COMMENTS
F116850 116850u --- NO COMMENTS
F116851 116851u --- NO COMMENTS
F116852 116852u --- NO COMMENTS
F116853 116853u --- NO COMMENTS
F116854 116854u --- NO COMMENTS
F116855 116855u --- NO COMMENTS
F116888 116888u --- NO COMMENTS
F116889 116889u --- NO COMMENTS
F116890 116890u --- NO COMMENTS
F116891 116891u --- NO COMMENTS
F116892 116892u --- NO COMMENTS
F116893 116893u --- NO COMMENTS
F116894 116894u --- NO COMMENTS
F116895 116895u --- NO COMMENTS
F116992 116992u --- NO COMMENTS
F116993 116993u --- NO COMMENTS
F116994 116994u --- NO COMMENTS
F116995 116995u --- NO COMMENTS
F116996 116996u --- NO COMMENTS
F116997 116997u --- NO COMMENTS
F116998 116998u --- NO COMMENTS
F116999 116999u --- NO COMMENTS
F117000 117000u --- NO COMMENTS
F117001 117001u --- NO COMMENTS
F117002 117002u --- NO COMMENTS
F117003 117003u --- NO COMMENTS
F117004 117004u --- NO COMMENTS
F117005 117005u --- NO COMMENTS
F117006 117006u --- NO COMMENTS
F117007 117007u --- NO COMMENTS
F117008 117008u --- NO COMMENTS
F117009 117009u --- NO COMMENTS
F117010 117010u --- NO COMMENTS
F117011 117011u --- NO COMMENTS
F117012 117012u --- NO COMMENTS
F117013 117013u --- NO COMMENTS
F117014 117014u --- NO COMMENTS
F117015 117015u --- NO COMMENTS
F117016 117016u --- NO COMMENTS
F117017 117017u --- NO COMMENTS
F117018 117018u --- NO COMMENTS
F117019 117019u --- NO COMMENTS
F117020 117020u --- NO COMMENTS
F117021 117021u --- NO COMMENTS
F117022 117022u --- NO COMMENTS
F117023 117023u --- NO COMMENTS
F117056 117056u --- NO COMMENTS
F117057 117057u --- NO COMMENTS
F117058 117058u --- NO COMMENTS
F117059 117059u --- NO COMMENTS
F117060 117060u --- NO COMMENTS
F117061 117061u --- NO COMMENTS
F117062 117062u --- NO COMMENTS
F117063 117063u --- NO COMMENTS
F117160 117160u --- NO COMMENTS
F117161 117161u --- NO COMMENTS
F117162 117162u --- NO COMMENTS
F117163 117163u --- NO COMMENTS
F117164 117164u --- NO COMMENTS
F117165 117165u --- NO COMMENTS
F117166 117166u --- NO COMMENTS
F117167 117167u --- NO COMMENTS
F117168 117168u --- NO COMMENTS
F117169 117169u --- NO COMMENTS
F117170 117170u --- NO COMMENTS
F117171 117171u --- NO COMMENTS
F117172 117172u --- NO COMMENTS
F117173 117173u --- NO COMMENTS
F117174 117174u --- NO COMMENTS
F117175 117175u --- NO COMMENTS
F117176 117176u --- NO COMMENTS
F117177 117177u --- NO COMMENTS
F117178 117178u --- NO COMMENTS
F117179 117179u --- NO COMMENTS
F117180 117180u --- NO COMMENTS
F117181 117181u --- NO COMMENTS
F117182 117182u --- NO COMMENTS
F117183 117183u --- NO COMMENTS
F117184 117184u --- NO COMMENTS
F117185 117185u --- NO COMMENTS
F117186 117186u --- NO COMMENTS
F117187 117187u --- NO COMMENTS
F117188 117188u --- NO COMMENTS
F117189 117189u --- NO COMMENTS
F117190 117190u --- NO COMMENTS
F117191 117191u --- NO COMMENTS
F117224 117224u --- NO COMMENTS
F117225 117225u --- NO COMMENTS
F117226 117226u --- NO COMMENTS
F117227 117227u --- NO COMMENTS
F117228 117228u --- NO COMMENTS
F117229 117229u --- NO COMMENTS
F117230 117230u --- NO COMMENTS
F117231 117231u --- NO COMMENTS
F117328 117328u --- NO COMMENTS
F117329 117329u --- NO COMMENTS
F117330 117330u --- NO COMMENTS
F117331 117331u --- NO COMMENTS
F117332 117332u --- NO COMMENTS
F117333 117333u --- NO COMMENTS
F117334 117334u --- NO COMMENTS
F117335 117335u --- NO COMMENTS
F117336 117336u --- NO COMMENTS
F117337 117337u --- NO COMMENTS
F117338 117338u --- NO COMMENTS
F117339 117339u --- NO COMMENTS
F117340 117340u --- NO COMMENTS
F117341 117341u --- NO COMMENTS
F117342 117342u --- NO COMMENTS
F117343 117343u --- NO COMMENTS
F117344 117344u --- NO COMMENTS
F117345 117345u --- NO COMMENTS
F117346 117346u --- NO COMMENTS
F117347 117347u --- NO COMMENTS
F117348 117348u --- NO COMMENTS
F117349 117349u --- NO COMMENTS
F117350 117350u --- NO COMMENTS
F117351 117351u --- NO COMMENTS
F117352 117352u --- NO COMMENTS
F117353 117353u --- NO COMMENTS
F117354 117354u --- NO COMMENTS
F117355 117355u --- NO COMMENTS
F117356 117356u --- NO COMMENTS
F117357 117357u --- NO COMMENTS
F117358 117358u --- NO COMMENTS
F117359 117359u --- NO COMMENTS
F117392 117392u --- NO COMMENTS
F117393 117393u --- NO COMMENTS
F117394 117394u --- NO COMMENTS
F117395 117395u --- NO COMMENTS
F117396 117396u --- NO COMMENTS
F117397 117397u --- NO COMMENTS
F117398 117398u --- NO COMMENTS
F117399 117399u --- NO COMMENTS
F117496 117496u --- NO COMMENTS
F117497 117497u --- NO COMMENTS
F117498 117498u --- NO COMMENTS
F117499 117499u --- NO COMMENTS
F117500 117500u --- NO COMMENTS
F117501 117501u --- NO COMMENTS
F117502 117502u --- NO COMMENTS
F117503 117503u --- NO COMMENTS
F117504 117504u --- NO COMMENTS
F117505 117505u --- NO COMMENTS
F117506 117506u --- NO COMMENTS
F117507 117507u --- NO COMMENTS
F117508 117508u --- NO COMMENTS
F117509 117509u --- NO COMMENTS
F117510 117510u --- NO COMMENTS
F117511 117511u --- NO COMMENTS
F117512 117512u --- NO COMMENTS
F117513 117513u --- NO COMMENTS
F117514 117514u --- NO COMMENTS
F117515 117515u --- NO COMMENTS
F117516 117516u --- NO COMMENTS
F117517 117517u --- NO COMMENTS
F117518 117518u --- NO COMMENTS
F117519 117519u --- NO COMMENTS
F117520 117520u --- NO COMMENTS
F117521 117521u --- NO COMMENTS
F117522 117522u --- NO COMMENTS
F117523 117523u --- NO COMMENTS
F117524 117524u --- NO COMMENTS
F117525 117525u --- NO COMMENTS
F117526 117526u --- NO COMMENTS
F117527 117527u --- NO COMMENTS
F117560 117560u --- NO COMMENTS
F117561 117561u --- NO COMMENTS
F117562 117562u --- NO COMMENTS
F117563 117563u --- NO COMMENTS
F117564 117564u --- NO COMMENTS
F117565 117565u --- NO COMMENTS
F117566 117566u --- NO COMMENTS
F117567 117567u --- NO COMMENTS
F117664 117664u --- NO COMMENTS
F117665 117665u --- NO COMMENTS
F117666 117666u --- NO COMMENTS
F117667 117667u --- NO COMMENTS
F117668 117668u --- NO COMMENTS
F117669 117669u --- NO COMMENTS
F117670 117670u --- NO COMMENTS
F117671 117671u --- NO COMMENTS
F117672 117672u --- NO COMMENTS
F117673 117673u --- NO COMMENTS
F117674 117674u --- NO COMMENTS
F117675 117675u --- NO COMMENTS
F117676 117676u --- NO COMMENTS
F117677 117677u --- NO COMMENTS
F117678 117678u --- NO COMMENTS
F117679 117679u --- NO COMMENTS
F117680 117680u --- NO COMMENTS
F117681 117681u --- NO COMMENTS
F117682 117682u --- NO COMMENTS
F117683 117683u --- NO COMMENTS
F117684 117684u --- NO COMMENTS
F117685 117685u --- NO COMMENTS
F117686 117686u --- NO COMMENTS
F117687 117687u --- NO COMMENTS
F117688 117688u --- NO COMMENTS
F117689 117689u --- NO COMMENTS
F117690 117690u --- NO COMMENTS
F117691 117691u --- NO COMMENTS
F117692 117692u --- NO COMMENTS
F117693 117693u --- NO COMMENTS
F117694 117694u --- NO COMMENTS
F117695 117695u --- NO COMMENTS
F117728 117728u --- NO COMMENTS
F117729 117729u --- NO COMMENTS
F117730 117730u --- NO COMMENTS
F117731 117731u --- NO COMMENTS
F117732 117732u --- NO COMMENTS
F117733 117733u --- NO COMMENTS
F117734 117734u --- NO COMMENTS
F117735 117735u --- NO COMMENTS
F117832 117832u --- NO COMMENTS
F117833 117833u --- NO COMMENTS
F117834 117834u --- NO COMMENTS
F117835 117835u --- NO COMMENTS
F117836 117836u --- NO COMMENTS
F117837 117837u --- NO COMMENTS
F117838 117838u --- NO COMMENTS
F117839 117839u --- NO COMMENTS
F117840 117840u --- NO COMMENTS
F117841 117841u --- NO COMMENTS
F117842 117842u --- NO COMMENTS
F117843 117843u --- NO COMMENTS
F117844 117844u --- NO COMMENTS
F117845 117845u --- NO COMMENTS
F117846 117846u --- NO COMMENTS
F117847 117847u --- NO COMMENTS
F117848 117848u --- NO COMMENTS
F117849 117849u --- NO COMMENTS
F117850 117850u --- NO COMMENTS
F117851 117851u --- NO COMMENTS
F117852 117852u --- NO COMMENTS
F117853 117853u --- NO COMMENTS
F117854 117854u --- NO COMMENTS
F117855 117855u --- NO COMMENTS
F117856 117856u --- NO COMMENTS
F117857 117857u --- NO COMMENTS
F117858 117858u --- NO COMMENTS
F117859 117859u --- NO COMMENTS
F117860 117860u --- NO COMMENTS
F117861 117861u --- NO COMMENTS
F117862 117862u --- NO COMMENTS
F117863 117863u --- NO COMMENTS
F117896 117896u --- NO COMMENTS
F117897 117897u --- NO COMMENTS
F117898 117898u --- NO COMMENTS
F117899 117899u --- NO COMMENTS
F117900 117900u --- NO COMMENTS
F117901 117901u --- NO COMMENTS
F117902 117902u --- NO COMMENTS
F117903 117903u --- NO COMMENTS
F118000 118000u --- NO COMMENTS
F118001 118001u --- NO COMMENTS
F118002 118002u --- NO COMMENTS
F118003 118003u --- NO COMMENTS
F118004 118004u --- NO COMMENTS
F118005 118005u --- NO COMMENTS
F118006 118006u --- NO COMMENTS
F118007 118007u --- NO COMMENTS
F118008 118008u --- NO COMMENTS
F118009 118009u --- NO COMMENTS
F118010 118010u --- NO COMMENTS
F118011 118011u --- NO COMMENTS
F118012 118012u --- NO COMMENTS
F118013 118013u --- NO COMMENTS
F118014 118014u --- NO COMMENTS
F118015 118015u --- NO COMMENTS
F118016 118016u --- NO COMMENTS
F118017 118017u --- NO COMMENTS
F118018 118018u --- NO COMMENTS
F118019 118019u --- NO COMMENTS
F118020 118020u --- NO COMMENTS
F118021 118021u --- NO COMMENTS
F118022 118022u --- NO COMMENTS
F118023 118023u --- NO COMMENTS
F118024 118024u --- NO COMMENTS
F118025 118025u --- NO COMMENTS
F118026 118026u --- NO COMMENTS
F118027 118027u --- NO COMMENTS
F118028 118028u --- NO COMMENTS
F118029 118029u --- NO COMMENTS
F118030 118030u --- NO COMMENTS
F118031 118031u --- NO COMMENTS
F118064 118064u --- NO COMMENTS
F118065 118065u --- NO COMMENTS
F118066 118066u --- NO COMMENTS
F118067 118067u --- NO COMMENTS
F118068 118068u --- NO COMMENTS
F118069 118069u --- NO COMMENTS
F118070 118070u --- NO COMMENTS
F118071 118071u --- NO COMMENTS
F118168 118168u --- NO COMMENTS
F118169 118169u --- NO COMMENTS
F118170 118170u --- NO COMMENTS
F118171 118171u --- NO COMMENTS
F118172 118172u --- NO COMMENTS
F118173 118173u --- NO COMMENTS
F118174 118174u --- NO COMMENTS
F118175 118175u --- NO COMMENTS
F118176 118176u --- NO COMMENTS
F118177 118177u --- NO COMMENTS
F118178 118178u --- NO COMMENTS
F118179 118179u --- NO COMMENTS
F118180 118180u --- NO COMMENTS
F118181 118181u --- NO COMMENTS
F118182 118182u --- NO COMMENTS
F118183 118183u --- NO COMMENTS
F118184 118184u --- NO COMMENTS
F118185 118185u --- NO COMMENTS
F118186 118186u --- NO COMMENTS
F118187 118187u --- NO COMMENTS
F118188 118188u --- NO COMMENTS
F118189 118189u --- NO COMMENTS
F118190 118190u --- NO COMMENTS
F118191 118191u --- NO COMMENTS
F118192 118192u --- NO COMMENTS
F118193 118193u --- NO COMMENTS
F118194 118194u --- NO COMMENTS
F118195 118195u --- NO COMMENTS
F118196 118196u --- NO COMMENTS
F118197 118197u --- NO COMMENTS
F118198 118198u --- NO COMMENTS
F118199 118199u --- NO COMMENTS
F118232 118232u --- NO COMMENTS
F118233 118233u --- NO COMMENTS
F118234 118234u --- NO COMMENTS
F118235 118235u --- NO COMMENTS
F118236 118236u --- NO COMMENTS
F118237 118237u --- NO COMMENTS
F118238 118238u --- NO COMMENTS
F118239 118239u --- NO COMMENTS
F1182 1182u --- NO COMMENTS
F118336 118336u --- NO COMMENTS
F118337 118337u --- NO COMMENTS
F118338 118338u --- NO COMMENTS
F118339 118339u --- NO COMMENTS
F118340 118340u --- NO COMMENTS
F118341 118341u --- NO COMMENTS
F118342 118342u --- NO COMMENTS
F118343 118343u --- NO COMMENTS
F118344 118344u --- NO COMMENTS
F118345 118345u --- NO COMMENTS
F118346 118346u --- NO COMMENTS
F118347 118347u --- NO COMMENTS
F118348 118348u --- NO COMMENTS
F118349 118349u --- NO COMMENTS
F118350 118350u --- NO COMMENTS
F118351 118351u --- NO COMMENTS
F118352 118352u --- NO COMMENTS
F118353 118353u --- NO COMMENTS
F118354 118354u --- NO COMMENTS
F118355 118355u --- NO COMMENTS
F118356 118356u --- NO COMMENTS
F118357 118357u --- NO COMMENTS
F118358 118358u --- NO COMMENTS
F118359 118359u --- NO COMMENTS
F118360 118360u --- NO COMMENTS
F118361 118361u --- NO COMMENTS
F118362 118362u --- NO COMMENTS
F118363 118363u --- NO COMMENTS
F118364 118364u --- NO COMMENTS
F118365 118365u --- NO COMMENTS
F118366 118366u --- NO COMMENTS
F118367 118367u --- NO COMMENTS
F1183 1183u --- NO COMMENTS
F118400 118400u --- NO COMMENTS
F118401 118401u --- NO COMMENTS
F118402 118402u --- NO COMMENTS
F118403 118403u --- NO COMMENTS
F118404 118404u --- NO COMMENTS
F118405 118405u --- NO COMMENTS
F118406 118406u --- NO COMMENTS
F118407 118407u --- NO COMMENTS
F1184 1184u --- NO COMMENTS
F118504 118504u --- NO COMMENTS
F118505 118505u --- NO COMMENTS
F118506 118506u --- NO COMMENTS
F118507 118507u --- NO COMMENTS
F118508 118508u --- NO COMMENTS
F118509 118509u --- NO COMMENTS
F118510 118510u --- NO COMMENTS
F118511 118511u --- NO COMMENTS
F118512 118512u --- NO COMMENTS
F118513 118513u --- NO COMMENTS
F118514 118514u --- NO COMMENTS
F118515 118515u --- NO COMMENTS
F118516 118516u --- NO COMMENTS
F118517 118517u --- NO COMMENTS
F118518 118518u --- NO COMMENTS
F118519 118519u --- NO COMMENTS
F118520 118520u --- NO COMMENTS
F118521 118521u --- NO COMMENTS
F118522 118522u --- NO COMMENTS
F118523 118523u --- NO COMMENTS
F118524 118524u --- NO COMMENTS
F118525 118525u --- NO COMMENTS
F118526 118526u --- NO COMMENTS
F118527 118527u --- NO COMMENTS
F118528 118528u --- NO COMMENTS
F118529 118529u --- NO COMMENTS
F118530 118530u --- NO COMMENTS
F118531 118531u --- NO COMMENTS
F118532 118532u --- NO COMMENTS
F118533 118533u --- NO COMMENTS
F118534 118534u --- NO COMMENTS
F118535 118535u --- NO COMMENTS
F118568 118568u --- NO COMMENTS
F118569 118569u --- NO COMMENTS
F118570 118570u --- NO COMMENTS
F118571 118571u --- NO COMMENTS
F118572 118572u --- NO COMMENTS
F118573 118573u --- NO COMMENTS
F118574 118574u --- NO COMMENTS
F118575 118575u --- NO COMMENTS
F1185 1185u --- NO COMMENTS
F118672 118672u --- NO COMMENTS
F118673 118673u --- NO COMMENTS
F118674 118674u --- NO COMMENTS
F118675 118675u --- NO COMMENTS
F118676 118676u --- NO COMMENTS
F118677 118677u --- NO COMMENTS
F118678 118678u --- NO COMMENTS
F118679 118679u --- NO COMMENTS
F118680 118680u --- NO COMMENTS
F118681 118681u --- NO COMMENTS
F118682 118682u --- NO COMMENTS
F118683 118683u --- NO COMMENTS
F118684 118684u --- NO COMMENTS
F118685 118685u --- NO COMMENTS
F118686 118686u --- NO COMMENTS
F118687 118687u --- NO COMMENTS
F118688 118688u --- NO COMMENTS
F118689 118689u --- NO COMMENTS
F118690 118690u --- NO COMMENTS
F118691 118691u --- NO COMMENTS
F118692 118692u --- NO COMMENTS
F118693 118693u --- NO COMMENTS
F118694 118694u --- NO COMMENTS
F118695 118695u --- NO COMMENTS
F118696 118696u --- NO COMMENTS
F118697 118697u --- NO COMMENTS
F118698 118698u --- NO COMMENTS
F118699 118699u --- NO COMMENTS
F1186 1186u --- NO COMMENTS
F118700 118700u --- NO COMMENTS
F118701 118701u --- NO COMMENTS
F118702 118702u --- NO COMMENTS
F118703 118703u --- NO COMMENTS
F118736 118736u --- NO COMMENTS
F118737 118737u --- NO COMMENTS
F118738 118738u --- NO COMMENTS
F118739 118739u --- NO COMMENTS
F118740 118740u --- NO COMMENTS
F118741 118741u --- NO COMMENTS
F118742 118742u --- NO COMMENTS
F118743 118743u --- NO COMMENTS
F1187 1187u --- NO COMMENTS
F118840 118840u --- NO COMMENTS
F118841 118841u --- NO COMMENTS
F118842 118842u --- NO COMMENTS
F118843 118843u --- NO COMMENTS
F118844 118844u --- NO COMMENTS
F118845 118845u --- NO COMMENTS
F118846 118846u --- NO COMMENTS
F118847 118847u --- NO COMMENTS
F118848 118848u --- NO COMMENTS
F118849 118849u --- NO COMMENTS
F118850 118850u --- NO COMMENTS
F118851 118851u --- NO COMMENTS
F118852 118852u --- NO COMMENTS
F118853 118853u --- NO COMMENTS
F118854 118854u --- NO COMMENTS
F118855 118855u --- NO COMMENTS
F118856 118856u --- NO COMMENTS
F118857 118857u --- NO COMMENTS
F118858 118858u --- NO COMMENTS
F118859 118859u --- NO COMMENTS
F118860 118860u --- NO COMMENTS
F118861 118861u --- NO COMMENTS
F118862 118862u --- NO COMMENTS
F118863 118863u --- NO COMMENTS
F118864 118864u --- NO COMMENTS
F118865 118865u --- NO COMMENTS
F118866 118866u --- NO COMMENTS
F118867 118867u --- NO COMMENTS
F118868 118868u --- NO COMMENTS
F118869 118869u --- NO COMMENTS
F118870 118870u --- NO COMMENTS
F118871 118871u --- NO COMMENTS
F1188 1188u --- NO COMMENTS
F118904 118904u --- NO COMMENTS
F118905 118905u --- NO COMMENTS
F118906 118906u --- NO COMMENTS
F118907 118907u --- NO COMMENTS
F118908 118908u --- NO COMMENTS
F118909 118909u --- NO COMMENTS
F118910 118910u --- NO COMMENTS
F118911 118911u --- NO COMMENTS
F1189 1189u --- NO COMMENTS
F119008 119008u --- NO COMMENTS
F119009 119009u --- NO COMMENTS
F119010 119010u --- NO COMMENTS
F119011 119011u --- NO COMMENTS
F119012 119012u --- NO COMMENTS
F119013 119013u --- NO COMMENTS
F119014 119014u --- NO COMMENTS
F119015 119015u --- NO COMMENTS
F119016 119016u --- NO COMMENTS
F119017 119017u --- NO COMMENTS
F119018 119018u --- NO COMMENTS
F119019 119019u --- NO COMMENTS
F119020 119020u --- NO COMMENTS
F119021 119021u --- NO COMMENTS
F119022 119022u --- NO COMMENTS
F119023 119023u --- NO COMMENTS
F119024 119024u --- NO COMMENTS
F119025 119025u --- NO COMMENTS
F119026 119026u --- NO COMMENTS
F119027 119027u --- NO COMMENTS
F119028 119028u --- NO COMMENTS
F119029 119029u --- NO COMMENTS
F119030 119030u --- NO COMMENTS
F119031 119031u --- NO COMMENTS
F119032 119032u --- NO COMMENTS
F119033 119033u --- NO COMMENTS
F119034 119034u --- NO COMMENTS
F119035 119035u --- NO COMMENTS
F119036 119036u --- NO COMMENTS
F119037 119037u --- NO COMMENTS
F119038 119038u --- NO COMMENTS
F119039 119039u --- NO COMMENTS
F119072 119072u --- NO COMMENTS
F119073 119073u --- NO COMMENTS
F119074 119074u --- NO COMMENTS
F119075 119075u --- NO COMMENTS
F119076 119076u --- NO COMMENTS
F119077 119077u --- NO COMMENTS
F119078 119078u --- NO COMMENTS
F119079 119079u --- NO COMMENTS
F1190 1190u --- NO COMMENTS
F119176 119176u --- NO COMMENTS
F119177 119177u --- NO COMMENTS
F119178 119178u --- NO COMMENTS
F119179 119179u --- NO COMMENTS
F119180 119180u --- NO COMMENTS
F119181 119181u --- NO COMMENTS
F119182 119182u --- NO COMMENTS
F119183 119183u --- NO COMMENTS
F119184 119184u --- NO COMMENTS
F119185 119185u --- NO COMMENTS
F119186 119186u --- NO COMMENTS
F119187 119187u --- NO COMMENTS
F119188 119188u --- NO COMMENTS
F119189 119189u --- NO COMMENTS
F119190 119190u --- NO COMMENTS
F119191 119191u --- NO COMMENTS
F119192 119192u --- NO COMMENTS
F119193 119193u --- NO COMMENTS
F119194 119194u --- NO COMMENTS
F119195 119195u --- NO COMMENTS
F119196 119196u --- NO COMMENTS
F119197 119197u --- NO COMMENTS
F119198 119198u --- NO COMMENTS
F119199 119199u --- NO COMMENTS
F1191 1191u --- NO COMMENTS
F119200 119200u --- NO COMMENTS
F119201 119201u --- NO COMMENTS
F119202 119202u --- NO COMMENTS
F119203 119203u --- NO COMMENTS
F119204 119204u --- NO COMMENTS
F119205 119205u --- NO COMMENTS
F119206 119206u --- NO COMMENTS
F119207 119207u --- NO COMMENTS
F119240 119240u --- NO COMMENTS
F119241 119241u --- NO COMMENTS
F119242 119242u --- NO COMMENTS
F119243 119243u --- NO COMMENTS
F119244 119244u --- NO COMMENTS
F119245 119245u --- NO COMMENTS
F119246 119246u --- NO COMMENTS
F119247 119247u --- NO COMMENTS
F1192 1192u --- NO COMMENTS
F119344 119344u --- NO COMMENTS
F119345 119345u --- NO COMMENTS
F119346 119346u --- NO COMMENTS
F119347 119347u --- NO COMMENTS
F119348 119348u --- NO COMMENTS
F119349 119349u --- NO COMMENTS
F119350 119350u --- NO COMMENTS
F119351 119351u --- NO COMMENTS
F119352 119352u --- NO COMMENTS
F119353 119353u --- NO COMMENTS
F119354 119354u --- NO COMMENTS
F119355 119355u --- NO COMMENTS
F119356 119356u --- NO COMMENTS
F119357 119357u --- NO COMMENTS
F119358 119358u --- NO COMMENTS
F119359 119359u --- NO COMMENTS
F119360 119360u --- NO COMMENTS
F119361 119361u --- NO COMMENTS
F119362 119362u --- NO COMMENTS
F119363 119363u --- NO COMMENTS
F119364 119364u --- NO COMMENTS
F119365 119365u --- NO COMMENTS
F119366 119366u --- NO COMMENTS
F119367 119367u --- NO COMMENTS
F119368 119368u --- NO COMMENTS
F119369 119369u --- NO COMMENTS
F119370 119370u --- NO COMMENTS
F119371 119371u --- NO COMMENTS
F119372 119372u --- NO COMMENTS
F119373 119373u --- NO COMMENTS
F119374 119374u --- NO COMMENTS
F119375 119375u --- NO COMMENTS
F1193 1193u --- NO COMMENTS
F119408 119408u --- NO COMMENTS
F119409 119409u --- NO COMMENTS
F119410 119410u --- NO COMMENTS
F119411 119411u --- NO COMMENTS
F119412 119412u --- NO COMMENTS
F119413 119413u --- NO COMMENTS
F119414 119414u --- NO COMMENTS
F119415 119415u --- NO COMMENTS
F1194 1194u --- NO COMMENTS
F119512 119512u --- NO COMMENTS
F119513 119513u --- NO COMMENTS
F119514 119514u --- NO COMMENTS
F119515 119515u --- NO COMMENTS
F119516 119516u --- NO COMMENTS
F119517 119517u --- NO COMMENTS
F119518 119518u --- NO COMMENTS
F119519 119519u --- NO COMMENTS
F119520 119520u --- NO COMMENTS
F119521 119521u --- NO COMMENTS
F119522 119522u --- NO COMMENTS
F119523 119523u --- NO COMMENTS
F119524 119524u --- NO COMMENTS
F119525 119525u --- NO COMMENTS
F119526 119526u --- NO COMMENTS
F119527 119527u --- NO COMMENTS
F119528 119528u --- NO COMMENTS
F119529 119529u --- NO COMMENTS
F119530 119530u --- NO COMMENTS
F119531 119531u --- NO COMMENTS
F119532 119532u --- NO COMMENTS
F119533 119533u --- NO COMMENTS
F119534 119534u --- NO COMMENTS
F119535 119535u --- NO COMMENTS
F119536 119536u --- NO COMMENTS
F119537 119537u --- NO COMMENTS
F119538 119538u --- NO COMMENTS
F119539 119539u --- NO COMMENTS
F119540 119540u --- NO COMMENTS
F119541 119541u --- NO COMMENTS
F119542 119542u --- NO COMMENTS
F119543 119543u --- NO COMMENTS
F119576 119576u --- NO COMMENTS
F119577 119577u --- NO COMMENTS
F119578 119578u --- NO COMMENTS
F119579 119579u --- NO COMMENTS
F119580 119580u --- NO COMMENTS
F119581 119581u --- NO COMMENTS
F119582 119582u --- NO COMMENTS
F119583 119583u --- NO COMMENTS
F1195 1195u --- NO COMMENTS
F119680 119680u --- NO COMMENTS
F119681 119681u --- NO COMMENTS
F119682 119682u --- NO COMMENTS
F119683 119683u --- NO COMMENTS
F119684 119684u --- NO COMMENTS
F119685 119685u --- NO COMMENTS
F119686 119686u --- NO COMMENTS
F119687 119687u --- NO COMMENTS
F119688 119688u --- NO COMMENTS
F119689 119689u --- NO COMMENTS
F119690 119690u --- NO COMMENTS
F119691 119691u --- NO COMMENTS
F119692 119692u --- NO COMMENTS
F119693 119693u --- NO COMMENTS
F119694 119694u --- NO COMMENTS
F119695 119695u --- NO COMMENTS
F119696 119696u --- NO COMMENTS
F119697 119697u --- NO COMMENTS
F119698 119698u --- NO COMMENTS
F119699 119699u --- NO COMMENTS
F1196 1196u --- NO COMMENTS
F119700 119700u --- NO COMMENTS
F119701 119701u --- NO COMMENTS
F119702 119702u --- NO COMMENTS
F119703 119703u --- NO COMMENTS
F119704 119704u --- NO COMMENTS
F119705 119705u --- NO COMMENTS
F119706 119706u --- NO COMMENTS
F119707 119707u --- NO COMMENTS
F119708 119708u --- NO COMMENTS
F119709 119709u --- NO COMMENTS
F119710 119710u --- NO COMMENTS
F119711 119711u --- NO COMMENTS
F119744 119744u --- NO COMMENTS
F119745 119745u --- NO COMMENTS
F119746 119746u --- NO COMMENTS
F119747 119747u --- NO COMMENTS
F119748 119748u --- NO COMMENTS
F119749 119749u --- NO COMMENTS
F119750 119750u --- NO COMMENTS
F119751 119751u --- NO COMMENTS
F1197 1197u --- NO COMMENTS
F119848 119848u --- NO COMMENTS
F119849 119849u --- NO COMMENTS
F119850 119850u --- NO COMMENTS
F119851 119851u --- NO COMMENTS
F119852 119852u --- NO COMMENTS
F119853 119853u --- NO COMMENTS
F119854 119854u --- NO COMMENTS
F119855 119855u --- NO COMMENTS
F119864 119864u --- NO COMMENTS
F119865 119865u --- NO COMMENTS
F119866 119866u --- NO COMMENTS
F119867 119867u --- NO COMMENTS
F119868 119868u --- NO COMMENTS
F119869 119869u --- NO COMMENTS
F119870 119870u --- NO COMMENTS
F119871 119871u --- NO COMMENTS
F119872 119872u --- NO COMMENTS
F119873 119873u --- NO COMMENTS
F119874 119874u --- NO COMMENTS
F119875 119875u --- NO COMMENTS
F119876 119876u --- NO COMMENTS
F119877 119877u --- NO COMMENTS
F119878 119878u --- NO COMMENTS
F119879 119879u --- NO COMMENTS
F119880 119880u --- NO COMMENTS
F119881 119881u --- NO COMMENTS
F119882 119882u --- NO COMMENTS
F119883 119883u --- NO COMMENTS
F119884 119884u --- NO COMMENTS
F119885 119885u --- NO COMMENTS
F119886 119886u --- NO COMMENTS
F119887 119887u --- NO COMMENTS
F119888 119888u --- NO COMMENTS
F119889 119889u --- NO COMMENTS
F119890 119890u --- NO COMMENTS
F119891 119891u --- NO COMMENTS
F119892 119892u --- NO COMMENTS
F119893 119893u --- NO COMMENTS
F119894 119894u --- NO COMMENTS
F119895 119895u --- NO COMMENTS
F119896 119896u --- NO COMMENTS
F119897 119897u --- NO COMMENTS
F119898 119898u --- NO COMMENTS
F119899 119899u --- NO COMMENTS
F1198 1198u --- NO COMMENTS
F119900 119900u --- NO COMMENTS
F119901 119901u --- NO COMMENTS
F119902 119902u --- NO COMMENTS
F119903 119903u --- NO COMMENTS
F119928 119928u --- NO COMMENTS
F119929 119929u --- NO COMMENTS
F119930 119930u --- NO COMMENTS
F119931 119931u --- NO COMMENTS
F119932 119932u --- NO COMMENTS
F119933 119933u --- NO COMMENTS
F119934 119934u --- NO COMMENTS
F119935 119935u --- NO COMMENTS
F119936 119936u --- NO COMMENTS
F119937 119937u --- NO COMMENTS
F119938 119938u --- NO COMMENTS
F119939 119939u --- NO COMMENTS
F119940 119940u --- NO COMMENTS
F119941 119941u --- NO COMMENTS
F119942 119942u --- NO COMMENTS
F119943 119943u --- NO COMMENTS
F1199 1199u --- NO COMMENTS
F120064 120064u --- NO COMMENTS
F120065 120065u --- NO COMMENTS
F120066 120066u --- NO COMMENTS
F120067 120067u --- NO COMMENTS
F120068 120068u --- NO COMMENTS
F120069 120069u --- NO COMMENTS
F120070 120070u --- NO COMMENTS
F120071 120071u --- NO COMMENTS
F120080 120080u --- NO COMMENTS
F120081 120081u --- NO COMMENTS
F120082 120082u --- NO COMMENTS
F120083 120083u --- NO COMMENTS
F120084 120084u --- NO COMMENTS
F120085 120085u --- NO COMMENTS
F120086 120086u --- NO COMMENTS
F120087 120087u --- NO COMMENTS
F120088 120088u --- NO COMMENTS
F120089 120089u --- NO COMMENTS
F120090 120090u --- NO COMMENTS
F120091 120091u --- NO COMMENTS
F120092 120092u --- NO COMMENTS
F120093 120093u --- NO COMMENTS
F120094 120094u --- NO COMMENTS
F120095 120095u --- NO COMMENTS
F120096 120096u --- NO COMMENTS
F120097 120097u --- NO COMMENTS
F120098 120098u --- NO COMMENTS
F120099 120099u --- NO COMMENTS
F1200 1200u --- NO COMMENTS
F120100 120100u --- NO COMMENTS
F120101 120101u --- NO COMMENTS
F120102 120102u --- NO COMMENTS
F120103 120103u --- NO COMMENTS
F120104 120104u --- NO COMMENTS
F120105 120105u --- NO COMMENTS
F120106 120106u --- NO COMMENTS
F120107 120107u --- NO COMMENTS
F120108 120108u --- NO COMMENTS
F120109 120109u --- NO COMMENTS
F120110 120110u --- NO COMMENTS
F120111 120111u --- NO COMMENTS
F120112 120112u --- NO COMMENTS
F120113 120113u --- NO COMMENTS
F120114 120114u --- NO COMMENTS
F120115 120115u --- NO COMMENTS
F120116 120116u --- NO COMMENTS
F120117 120117u --- NO COMMENTS
F120118 120118u --- NO COMMENTS
F120119 120119u --- NO COMMENTS
F120144 120144u --- NO COMMENTS
F120145 120145u --- NO COMMENTS
F120146 120146u --- NO COMMENTS
F120147 120147u --- NO COMMENTS
F120148 120148u --- NO COMMENTS
F120149 120149u --- NO COMMENTS
F120150 120150u --- NO COMMENTS
F120151 120151u --- NO COMMENTS
F120152 120152u --- NO COMMENTS
F120153 120153u --- NO COMMENTS
F120154 120154u --- NO COMMENTS
F120155 120155u --- NO COMMENTS
F120156 120156u --- NO COMMENTS
F120157 120157u --- NO COMMENTS
F120158 120158u --- NO COMMENTS
F120159 120159u --- NO COMMENTS
F1201 1201u --- NO COMMENTS
F120280 120280u --- NO COMMENTS
F120281 120281u --- NO COMMENTS
F120282 120282u --- NO COMMENTS
F120283 120283u --- NO COMMENTS
F120284 120284u --- NO COMMENTS
F120285 120285u --- NO COMMENTS
F120286 120286u --- NO COMMENTS
F120287 120287u --- NO COMMENTS
F120296 120296u --- NO COMMENTS
F120297 120297u --- NO COMMENTS
F120298 120298u --- NO COMMENTS
F120299 120299u --- NO COMMENTS
F1202 1202u --- NO COMMENTS
F120300 120300u --- NO COMMENTS
F120301 120301u --- NO COMMENTS
F120302 120302u --- NO COMMENTS
F120303 120303u --- NO COMMENTS
F120304 120304u --- NO COMMENTS
F120305 120305u --- NO COMMENTS
F120306 120306u --- NO COMMENTS
F120307 120307u --- NO COMMENTS
F120308 120308u --- NO COMMENTS
F120309 120309u --- NO COMMENTS
F120310 120310u --- NO COMMENTS
F120311 120311u --- NO COMMENTS
F120312 120312u --- NO COMMENTS
F120313 120313u --- NO COMMENTS
F120314 120314u --- NO COMMENTS
F120315 120315u --- NO COMMENTS
F120316 120316u --- NO COMMENTS
F120317 120317u --- NO COMMENTS
F120318 120318u --- NO COMMENTS
F120319 120319u --- NO COMMENTS
F120320 120320u --- NO COMMENTS
F120321 120321u --- NO COMMENTS
F120322 120322u --- NO COMMENTS
F120323 120323u --- NO COMMENTS
F120324 120324u --- NO COMMENTS
F120325 120325u --- NO COMMENTS
F120326 120326u --- NO COMMENTS
F120327 120327u --- NO COMMENTS
F120328 120328u --- NO COMMENTS
F120329 120329u --- NO COMMENTS
F120330 120330u --- NO COMMENTS
F120331 120331u --- NO COMMENTS
F120332 120332u --- NO COMMENTS
F120333 120333u --- NO COMMENTS
F120334 120334u --- NO COMMENTS
F120335 120335u --- NO COMMENTS
F120360 120360u --- NO COMMENTS
F120361 120361u --- NO COMMENTS
F120362 120362u --- NO COMMENTS
F120363 120363u --- NO COMMENTS
F120364 120364u --- NO COMMENTS
F120365 120365u --- NO COMMENTS
F120366 120366u --- NO COMMENTS
F120367 120367u --- NO COMMENTS
F120368 120368u --- NO COMMENTS
F120369 120369u --- NO COMMENTS
F120370 120370u --- NO COMMENTS
F120371 120371u --- NO COMMENTS
F120372 120372u --- NO COMMENTS
F120373 120373u --- NO COMMENTS
F120374 120374u --- NO COMMENTS
F120375 120375u --- NO COMMENTS
F1203 1203u --- NO COMMENTS
F120496 120496u --- NO COMMENTS
F120497 120497u --- NO COMMENTS
F120498 120498u --- NO COMMENTS
F120499 120499u --- NO COMMENTS
F1204 1204u --- NO COMMENTS
F120500 120500u --- NO COMMENTS
F120501 120501u --- NO COMMENTS
F120502 120502u --- NO COMMENTS
F120503 120503u --- NO COMMENTS
F120512 120512u --- NO COMMENTS
F120513 120513u --- NO COMMENTS
F120514 120514u --- NO COMMENTS
F120515 120515u --- NO COMMENTS
F120516 120516u --- NO COMMENTS
F120517 120517u --- NO COMMENTS
F120518 120518u --- NO COMMENTS
F120519 120519u --- NO COMMENTS
F120520 120520u --- NO COMMENTS
F120521 120521u --- NO COMMENTS
F120522 120522u --- NO COMMENTS
F120523 120523u --- NO COMMENTS
F120524 120524u --- NO COMMENTS
F120525 120525u --- NO COMMENTS
F120526 120526u --- NO COMMENTS
F120527 120527u --- NO COMMENTS
F120528 120528u --- NO COMMENTS
F120529 120529u --- NO COMMENTS
F120530 120530u --- NO COMMENTS
F120531 120531u --- NO COMMENTS
F120532 120532u --- NO COMMENTS
F120533 120533u --- NO COMMENTS
F120534 120534u --- NO COMMENTS
F120535 120535u --- NO COMMENTS
F120536 120536u --- NO COMMENTS
F120537 120537u --- NO COMMENTS
F120538 120538u --- NO COMMENTS
F120539 120539u --- NO COMMENTS
F120540 120540u --- NO COMMENTS
F120541 120541u --- NO COMMENTS
F120542 120542u --- NO COMMENTS
F120543 120543u --- NO COMMENTS
F120544 120544u --- NO COMMENTS
F120545 120545u --- NO COMMENTS
F120546 120546u --- NO COMMENTS
F120547 120547u --- NO COMMENTS
F120548 120548u --- NO COMMENTS
F120549 120549u --- NO COMMENTS
F120550 120550u --- NO COMMENTS
F120551 120551u --- NO COMMENTS
F120576 120576u --- NO COMMENTS
F120577 120577u --- NO COMMENTS
F120578 120578u --- NO COMMENTS
F120579 120579u --- NO COMMENTS
F120580 120580u --- NO COMMENTS
F120581 120581u --- NO COMMENTS
F120582 120582u --- NO COMMENTS
F120583 120583u --- NO COMMENTS
F120584 120584u --- NO COMMENTS
F120585 120585u --- NO COMMENTS
F120586 120586u --- NO COMMENTS
F120587 120587u --- NO COMMENTS
F120588 120588u --- NO COMMENTS
F120589 120589u --- NO COMMENTS
F120590 120590u --- NO COMMENTS
F120591 120591u --- NO COMMENTS
F1205 1205u --- NO COMMENTS
F1206 1206u --- NO COMMENTS
F120712 120712u --- NO COMMENTS
F120713 120713u --- NO COMMENTS
F120714 120714u --- NO COMMENTS
F120715 120715u --- NO COMMENTS
F120716 120716u --- NO COMMENTS
F120717 120717u --- NO COMMENTS
F120718 120718u --- NO COMMENTS
F120719 120719u --- NO COMMENTS
F120728 120728u --- NO COMMENTS
F120729 120729u --- NO COMMENTS
F120730 120730u --- NO COMMENTS
F120731 120731u --- NO COMMENTS
F120732 120732u --- NO COMMENTS
F120733 120733u --- NO COMMENTS
F120734 120734u --- NO COMMENTS
F120735 120735u --- NO COMMENTS
F120736 120736u --- NO COMMENTS
F120737 120737u --- NO COMMENTS
F120738 120738u --- NO COMMENTS
F120739 120739u --- NO COMMENTS
F120740 120740u --- NO COMMENTS
F120741 120741u --- NO COMMENTS
F120742 120742u --- NO COMMENTS
F120743 120743u --- NO COMMENTS
F120744 120744u --- NO COMMENTS
F120745 120745u --- NO COMMENTS
F120746 120746u --- NO COMMENTS
F120747 120747u --- NO COMMENTS
F120748 120748u --- NO COMMENTS
F120749 120749u --- NO COMMENTS
F120750 120750u --- NO COMMENTS
F120751 120751u --- NO COMMENTS
F120752 120752u --- NO COMMENTS
F120753 120753u --- NO COMMENTS
F120754 120754u --- NO COMMENTS
F120755 120755u --- NO COMMENTS
F120756 120756u --- NO COMMENTS
F120757 120757u --- NO COMMENTS
F120758 120758u --- NO COMMENTS
F120759 120759u --- NO COMMENTS
F120760 120760u --- NO COMMENTS
F120761 120761u --- NO COMMENTS
F120762 120762u --- NO COMMENTS
F120763 120763u --- NO COMMENTS
F120764 120764u --- NO COMMENTS
F120765 120765u --- NO COMMENTS
F120766 120766u --- NO COMMENTS
F120767 120767u --- NO COMMENTS
F120792 120792u --- NO COMMENTS
F120793 120793u --- NO COMMENTS
F120794 120794u --- NO COMMENTS
F120795 120795u --- NO COMMENTS
F120796 120796u --- NO COMMENTS
F120797 120797u --- NO COMMENTS
F120798 120798u --- NO COMMENTS
F120799 120799u --- NO COMMENTS
F1207 1207u --- NO COMMENTS
F120800 120800u --- NO COMMENTS
F120801 120801u --- NO COMMENTS
F120802 120802u --- NO COMMENTS
F120803 120803u --- NO COMMENTS
F120804 120804u --- NO COMMENTS
F120805 120805u --- NO COMMENTS
F120806 120806u --- NO COMMENTS
F120807 120807u --- NO COMMENTS
F1208 1208u --- NO COMMENTS
F120928 120928u --- NO COMMENTS
F120929 120929u --- NO COMMENTS
F120930 120930u --- NO COMMENTS
F120931 120931u --- NO COMMENTS
F120932 120932u --- NO COMMENTS
F120933 120933u --- NO COMMENTS
F120934 120934u --- NO COMMENTS
F120935 120935u --- NO COMMENTS
F120944 120944u --- NO COMMENTS
F120945 120945u --- NO COMMENTS
F120946 120946u --- NO COMMENTS
F120947 120947u --- NO COMMENTS
F120948 120948u --- NO COMMENTS
F120949 120949u --- NO COMMENTS
F120950 120950u --- NO COMMENTS
F120951 120951u --- NO COMMENTS
F120952 120952u --- NO COMMENTS
F120953 120953u --- NO COMMENTS
F120954 120954u --- NO COMMENTS
F120955 120955u --- NO COMMENTS
F120956 120956u --- NO COMMENTS
F120957 120957u --- NO COMMENTS
F120958 120958u --- NO COMMENTS
F120959 120959u --- NO COMMENTS
F120960 120960u --- NO COMMENTS
F120961 120961u --- NO COMMENTS
F120962 120962u --- NO COMMENTS
F120963 120963u --- NO COMMENTS
F120964 120964u --- NO COMMENTS
F120965 120965u --- NO COMMENTS
F120966 120966u --- NO COMMENTS
F120967 120967u --- NO COMMENTS
F120968 120968u --- NO COMMENTS
F120969 120969u --- NO COMMENTS
F120970 120970u --- NO COMMENTS
F120971 120971u --- NO COMMENTS
F120972 120972u --- NO COMMENTS
F120973 120973u --- NO COMMENTS
F120974 120974u --- NO COMMENTS
F120975 120975u --- NO COMMENTS
F120976 120976u --- NO COMMENTS
F120977 120977u --- NO COMMENTS
F120978 120978u --- NO COMMENTS
F120979 120979u --- NO COMMENTS
F120980 120980u --- NO COMMENTS
F120981 120981u --- NO COMMENTS
F120982 120982u --- NO COMMENTS
F120983 120983u --- NO COMMENTS
F1209 1209u --- NO COMMENTS
F121008 121008u --- NO COMMENTS
F121009 121009u --- NO COMMENTS
F121010 121010u --- NO COMMENTS
F121011 121011u --- NO COMMENTS
F121012 121012u --- NO COMMENTS
F121013 121013u --- NO COMMENTS
F121014 121014u --- NO COMMENTS
F121015 121015u --- NO COMMENTS
F121016 121016u --- NO COMMENTS
F121017 121017u --- NO COMMENTS
F121018 121018u --- NO COMMENTS
F121019 121019u --- NO COMMENTS
F121020 121020u --- NO COMMENTS
F121021 121021u --- NO COMMENTS
F121022 121022u --- NO COMMENTS
F121023 121023u --- NO COMMENTS
F1210 1210u --- NO COMMENTS
F121144 121144u --- NO COMMENTS
F121145 121145u --- NO COMMENTS
F121146 121146u --- NO COMMENTS
F121147 121147u --- NO COMMENTS
F121148 121148u --- NO COMMENTS
F121149 121149u --- NO COMMENTS
F121150 121150u --- NO COMMENTS
F121151 121151u --- NO COMMENTS
F121160 121160u --- NO COMMENTS
F121161 121161u --- NO COMMENTS
F121162 121162u --- NO COMMENTS
F121163 121163u --- NO COMMENTS
F121164 121164u --- NO COMMENTS
F121165 121165u --- NO COMMENTS
F121166 121166u --- NO COMMENTS
F121167 121167u --- NO COMMENTS
F121168 121168u --- NO COMMENTS
F121169 121169u --- NO COMMENTS
F121170 121170u --- NO COMMENTS
F121171 121171u --- NO COMMENTS
F121172 121172u --- NO COMMENTS
F121173 121173u --- NO COMMENTS
F121174 121174u --- NO COMMENTS
F121175 121175u --- NO COMMENTS
F121176 121176u --- NO COMMENTS
F121177 121177u --- NO COMMENTS
F121178 121178u --- NO COMMENTS
F121179 121179u --- NO COMMENTS
F121180 121180u --- NO COMMENTS
F121181 121181u --- NO COMMENTS
F121182 121182u --- NO COMMENTS
F121183 121183u --- NO COMMENTS
F121184 121184u --- NO COMMENTS
F121185 121185u --- NO COMMENTS
F121186 121186u --- NO COMMENTS
F121187 121187u --- NO COMMENTS
F121188 121188u --- NO COMMENTS
F121189 121189u --- NO COMMENTS
F121190 121190u --- NO COMMENTS
F121191 121191u --- NO COMMENTS
F121192 121192u --- NO COMMENTS
F121193 121193u --- NO COMMENTS
F121194 121194u --- NO COMMENTS
F121195 121195u --- NO COMMENTS
F121196 121196u --- NO COMMENTS
F121197 121197u --- NO COMMENTS
F121198 121198u --- NO COMMENTS
F121199 121199u --- NO COMMENTS
F121224 121224u --- NO COMMENTS
F121225 121225u --- NO COMMENTS
F121226 121226u --- NO COMMENTS
F121227 121227u --- NO COMMENTS
F121228 121228u --- NO COMMENTS
F121229 121229u --- NO COMMENTS
F121230 121230u --- NO COMMENTS
F121231 121231u --- NO COMMENTS
F121232 121232u --- NO COMMENTS
F121233 121233u --- NO COMMENTS
F121234 121234u --- NO COMMENTS
F121235 121235u --- NO COMMENTS
F121236 121236u --- NO COMMENTS
F121237 121237u --- NO COMMENTS
F121238 121238u --- NO COMMENTS
F121239 121239u --- NO COMMENTS
F1212 1212u --- NO COMMENTS
F121360 121360u --- NO COMMENTS
F121361 121361u --- NO COMMENTS
F121362 121362u --- NO COMMENTS
F121363 121363u --- NO COMMENTS
F121364 121364u --- NO COMMENTS
F121365 121365u --- NO COMMENTS
F121366 121366u --- NO COMMENTS
F121367 121367u --- NO COMMENTS
F121376 121376u --- NO COMMENTS
F121377 121377u --- NO COMMENTS
F121378 121378u --- NO COMMENTS
F121379 121379u --- NO COMMENTS
F121380 121380u --- NO COMMENTS
F121381 121381u --- NO COMMENTS
F121382 121382u --- NO COMMENTS
F121383 121383u --- NO COMMENTS
F121384 121384u --- NO COMMENTS
F121385 121385u --- NO COMMENTS
F121386 121386u --- NO COMMENTS
F121387 121387u --- NO COMMENTS
F121388 121388u --- NO COMMENTS
F121389 121389u --- NO COMMENTS
F121390 121390u --- NO COMMENTS
F121391 121391u --- NO COMMENTS
F121392 121392u --- NO COMMENTS
F121393 121393u --- NO COMMENTS
F121394 121394u --- NO COMMENTS
F121395 121395u --- NO COMMENTS
F121396 121396u --- NO COMMENTS
F121397 121397u --- NO COMMENTS
F121398 121398u --- NO COMMENTS
F121399 121399u --- NO COMMENTS
F1213 1213u --- NO COMMENTS
F121400 121400u --- NO COMMENTS
F121401 121401u --- NO COMMENTS
F121402 121402u --- NO COMMENTS
F121403 121403u --- NO COMMENTS
F121404 121404u --- NO COMMENTS
F121405 121405u --- NO COMMENTS
F121406 121406u --- NO COMMENTS
F121407 121407u --- NO COMMENTS
F121408 121408u --- NO COMMENTS
F121409 121409u --- NO COMMENTS
F121410 121410u --- NO COMMENTS
F121411 121411u --- NO COMMENTS
F121412 121412u --- NO COMMENTS
F121413 121413u --- NO COMMENTS
F121414 121414u --- NO COMMENTS
F121415 121415u --- NO COMMENTS
F121440 121440u --- NO COMMENTS
F121441 121441u --- NO COMMENTS
F121442 121442u --- NO COMMENTS
F121443 121443u --- NO COMMENTS
F121444 121444u --- NO COMMENTS
F121445 121445u --- NO COMMENTS
F121446 121446u --- NO COMMENTS
F121447 121447u --- NO COMMENTS
F121448 121448u --- NO COMMENTS
F121449 121449u --- NO COMMENTS
F121450 121450u --- NO COMMENTS
F121451 121451u --- NO COMMENTS
F121452 121452u --- NO COMMENTS
F121453 121453u --- NO COMMENTS
F121454 121454u --- NO COMMENTS
F121455 121455u --- NO COMMENTS
F1214 1214u --- NO COMMENTS
F121576 121576u --- NO COMMENTS
F121577 121577u --- NO COMMENTS
F121578 121578u --- NO COMMENTS
F121579 121579u --- NO COMMENTS
F121580 121580u --- NO COMMENTS
F121581 121581u --- NO COMMENTS
F121582 121582u --- NO COMMENTS
F121583 121583u --- NO COMMENTS
F121592 121592u --- NO COMMENTS
F121593 121593u --- NO COMMENTS
F121594 121594u --- NO COMMENTS
F121595 121595u --- NO COMMENTS
F121596 121596u --- NO COMMENTS
F121597 121597u --- NO COMMENTS
F121598 121598u --- NO COMMENTS
F121599 121599u --- NO COMMENTS
F1215 1215u --- NO COMMENTS
F121600 121600u --- NO COMMENTS
F121601 121601u --- NO COMMENTS
F121602 121602u --- NO COMMENTS
F121603 121603u --- NO COMMENTS
F121604 121604u --- NO COMMENTS
F121605 121605u --- NO COMMENTS
F121606 121606u --- NO COMMENTS
F121607 121607u --- NO COMMENTS
F121608 121608u --- NO COMMENTS
F121609 121609u --- NO COMMENTS
F121610 121610u --- NO COMMENTS
F121611 121611u --- NO COMMENTS
F121612 121612u --- NO COMMENTS
F121613 121613u --- NO COMMENTS
F121614 121614u --- NO COMMENTS
F121615 121615u --- NO COMMENTS
F121616 121616u --- NO COMMENTS
F121617 121617u --- NO COMMENTS
F121618 121618u --- NO COMMENTS
F121619 121619u --- NO COMMENTS
F121620 121620u --- NO COMMENTS
F121621 121621u --- NO COMMENTS
F121622 121622u --- NO COMMENTS
F121623 121623u --- NO COMMENTS
F121624 121624u --- NO COMMENTS
F121625 121625u --- NO COMMENTS
F121626 121626u --- NO COMMENTS
F121627 121627u --- NO COMMENTS
F121628 121628u --- NO COMMENTS
F121629 121629u --- NO COMMENTS
F121630 121630u --- NO COMMENTS
F121631 121631u --- NO COMMENTS
F121656 121656u --- NO COMMENTS
F121657 121657u --- NO COMMENTS
F121658 121658u --- NO COMMENTS
F121659 121659u --- NO COMMENTS
F121660 121660u --- NO COMMENTS
F121661 121661u --- NO COMMENTS
F121662 121662u --- NO COMMENTS
F121663 121663u --- NO COMMENTS
F121664 121664u --- NO COMMENTS
F121665 121665u --- NO COMMENTS
F121666 121666u --- NO COMMENTS
F121667 121667u --- NO COMMENTS
F121668 121668u --- NO COMMENTS
F121669 121669u --- NO COMMENTS
F121670 121670u --- NO COMMENTS
F121671 121671u --- NO COMMENTS
F1216 1216u --- NO COMMENTS
F121792 121792u --- NO COMMENTS
F121793 121793u --- NO COMMENTS
F121794 121794u --- NO COMMENTS
F121795 121795u --- NO COMMENTS
F121796 121796u --- NO COMMENTS
F121797 121797u --- NO COMMENTS
F121798 121798u --- NO COMMENTS
F121799 121799u --- NO COMMENTS
F1217 1217u --- NO COMMENTS
F121808 121808u --- NO COMMENTS
F121809 121809u --- NO COMMENTS
F121810 121810u --- NO COMMENTS
F121811 121811u --- NO COMMENTS
F121812 121812u --- NO COMMENTS
F121813 121813u --- NO COMMENTS
F121814 121814u --- NO COMMENTS
F121815 121815u --- NO COMMENTS
F121816 121816u --- NO COMMENTS
F121817 121817u --- NO COMMENTS
F121818 121818u --- NO COMMENTS
F121819 121819u --- NO COMMENTS
F121820 121820u --- NO COMMENTS
F121821 121821u --- NO COMMENTS
F121822 121822u --- NO COMMENTS
F121823 121823u --- NO COMMENTS
F121824 121824u --- NO COMMENTS
F121825 121825u --- NO COMMENTS
F121826 121826u --- NO COMMENTS
F121827 121827u --- NO COMMENTS
F121828 121828u --- NO COMMENTS
F121829 121829u --- NO COMMENTS
F121830 121830u --- NO COMMENTS
F121831 121831u --- NO COMMENTS
F121832 121832u --- NO COMMENTS
F121833 121833u --- NO COMMENTS
F121834 121834u --- NO COMMENTS
F121835 121835u --- NO COMMENTS
F121836 121836u --- NO COMMENTS
F121837 121837u --- NO COMMENTS
F121838 121838u --- NO COMMENTS
F121839 121839u --- NO COMMENTS
F121840 121840u --- NO COMMENTS
F121841 121841u --- NO COMMENTS
F121842 121842u --- NO COMMENTS
F121843 121843u --- NO COMMENTS
F121844 121844u --- NO COMMENTS
F121845 121845u --- NO COMMENTS
F121846 121846u --- NO COMMENTS
F121847 121847u --- NO COMMENTS
F121872 121872u --- NO COMMENTS
F121873 121873u --- NO COMMENTS
F121874 121874u --- NO COMMENTS
F121875 121875u --- NO COMMENTS
F121876 121876u --- NO COMMENTS
F121877 121877u --- NO COMMENTS
F121878 121878u --- NO COMMENTS
F121879 121879u --- NO COMMENTS
F121880 121880u --- NO COMMENTS
F121881 121881u --- NO COMMENTS
F121882 121882u --- NO COMMENTS
F121883 121883u --- NO COMMENTS
F121884 121884u --- NO COMMENTS
F121885 121885u --- NO COMMENTS
F121886 121886u --- NO COMMENTS
F121887 121887u --- NO COMMENTS
F1218 1218u --- NO COMMENTS
F1219 1219u --- NO COMMENTS
F122008 122008u --- NO COMMENTS
F122009 122009u --- NO COMMENTS
F122010 122010u --- NO COMMENTS
F122011 122011u --- NO COMMENTS
F122012 122012u --- NO COMMENTS
F122013 122013u --- NO COMMENTS
F122014 122014u --- NO COMMENTS
F122015 122015u --- NO COMMENTS
F122024 122024u --- NO COMMENTS
F122025 122025u --- NO COMMENTS
F122026 122026u --- NO COMMENTS
F122027 122027u --- NO COMMENTS
F122028 122028u --- NO COMMENTS
F122029 122029u --- NO COMMENTS
F122030 122030u --- NO COMMENTS
F122031 122031u --- NO COMMENTS
F122032 122032u --- NO COMMENTS
F122033 122033u --- NO COMMENTS
F122034 122034u --- NO COMMENTS
F122035 122035u --- NO COMMENTS
F122036 122036u --- NO COMMENTS
F122037 122037u --- NO COMMENTS
F122038 122038u --- NO COMMENTS
F122039 122039u --- NO COMMENTS
F122040 122040u --- NO COMMENTS
F122041 122041u --- NO COMMENTS
F122042 122042u --- NO COMMENTS
F122043 122043u --- NO COMMENTS
F122044 122044u --- NO COMMENTS
F122045 122045u --- NO COMMENTS
F122046 122046u --- NO COMMENTS
F122047 122047u --- NO COMMENTS
F122048 122048u --- NO COMMENTS
F122049 122049u --- NO COMMENTS
F122050 122050u --- NO COMMENTS
F122051 122051u --- NO COMMENTS
F122052 122052u --- NO COMMENTS
F122053 122053u --- NO COMMENTS
F122054 122054u --- NO COMMENTS
F122055 122055u --- NO COMMENTS
F122056 122056u --- NO COMMENTS
F122057 122057u --- NO COMMENTS
F122058 122058u --- NO COMMENTS
F122059 122059u --- NO COMMENTS
F122060 122060u --- NO COMMENTS
F122061 122061u --- NO COMMENTS
F122062 122062u --- NO COMMENTS
F122063 122063u --- NO COMMENTS
F122088 122088u --- NO COMMENTS
F122089 122089u --- NO COMMENTS
F122090 122090u --- NO COMMENTS
F122091 122091u --- NO COMMENTS
F122092 122092u --- NO COMMENTS
F122093 122093u --- NO COMMENTS
F122094 122094u --- NO COMMENTS
F122095 122095u --- NO COMMENTS
F122096 122096u --- NO COMMENTS
F122097 122097u --- NO COMMENTS
F122098 122098u --- NO COMMENTS
F122099 122099u --- NO COMMENTS
F122100 122100u --- NO COMMENTS
F122101 122101u --- NO COMMENTS
F122102 122102u --- NO COMMENTS
F122103 122103u --- NO COMMENTS
F1221 1221u --- NO COMMENTS
F1222 1222u --- NO COMMENTS
F1223 1223u --- NO COMMENTS
F1224 1224u --- NO COMMENTS
F1225 1225u --- NO COMMENTS
F1226 1226u --- NO COMMENTS
F1227 1227u --- NO COMMENTS
F1228 1228u --- NO COMMENTS
F1233 1233u --- NO COMMENTS
F1235 1235u --- NO COMMENTS
F1236 1236u --- NO COMMENTS
F1237 1237u --- NO COMMENTS
F1239 1239u --- NO COMMENTS
F1240 1240u --- NO COMMENTS
F1241 1241u --- NO COMMENTS
F1251 1251u --- NO COMMENTS
F1252 1252u --- NO COMMENTS
F1253 1253u --- NO COMMENTS
F1254 1254u --- NO COMMENTS
F1255 1255u --- NO COMMENTS
F1256 1256u --- NO COMMENTS
F1258 1258u --- NO COMMENTS
F1259 1259u --- NO COMMENTS
F1260 1260u --- NO COMMENTS
F1261 1261u --- NO COMMENTS
F1262 1262u --- NO COMMENTS
F1284 1284u --- NO COMMENTS
F1286 1286u --- NO COMMENTS
F1295 1295u --- NO COMMENTS
F1296 1296u --- NO COMMENTS
F1297 1297u --- NO COMMENTS
F1298 1298u --- NO COMMENTS
F1299 1299u --- NO COMMENTS
F1300 1300u --- NO COMMENTS
F1301 1301u --- NO COMMENTS
F1303 1303u --- NO COMMENTS
F1305 1305u --- NO COMMENTS
F1307 1307u --- NO COMMENTS
F0130 130u --- NO COMMENTS
F1310 1310u --- NO COMMENTS
F1313 1313u --- NO COMMENTS
F1314 1314u --- NO COMMENTS
F1315 1315u --- NO COMMENTS
F1316 1316u --- NO COMMENTS
F1317 1317u --- NO COMMENTS
F1318 1318u --- NO COMMENTS
F1319 1319u --- NO COMMENTS
F0131 131u --- NO COMMENTS
F1320 1320u --- NO COMMENTS
F1321 1321u --- NO COMMENTS
F1322 1322u --- NO COMMENTS
F1323 1323u --- NO COMMENTS
F1324 1324u --- NO COMMENTS
F1325 1325u --- NO COMMENTS
F1328 1328u --- NO COMMENTS
F1329 1329u --- NO COMMENTS
F0132 132u --- NO COMMENTS
F1330 1330u --- NO COMMENTS
F1332 1332u --- NO COMMENTS
F1333 1333u --- NO COMMENTS
F1334 1334u --- NO COMMENTS
F1336 1336u --- NO COMMENTS
F1339 1339u --- NO COMMENTS
F0133 133u --- NO COMMENTS
F1340 1340u --- NO COMMENTS
F1342 1342u --- NO COMMENTS
F1343 1343u --- NO COMMENTS
F1344 1344u --- NO COMMENTS
F1345 1345u --- NO COMMENTS
F1346 1346u --- NO COMMENTS
F1347 1347u --- NO COMMENTS
F1348 1348u --- NO COMMENTS
F1349 1349u --- NO COMMENTS
F0134 134u --- NO COMMENTS
F1350 1350u --- NO COMMENTS
F1351 1351u --- NO COMMENTS
F1353 1353u --- NO COMMENTS
F1354 1354u --- NO COMMENTS
F0135 135u --- NO COMMENTS
F1360 1360u --- NO COMMENTS
F1361 1361u --- NO COMMENTS
F1362 1362u --- NO COMMENTS
F1364 1364u --- NO COMMENTS
F1365 1365u --- NO COMMENTS
F1368 1368u --- NO COMMENTS
F1369 1369u --- NO COMMENTS
F0136 136u --- NO COMMENTS
F1370 1370u --- NO COMMENTS
F1371 1371u --- NO COMMENTS
F1372 1372u --- NO COMMENTS
F1373 1373u --- NO COMMENTS
F1374 1374u --- NO COMMENTS
F1375 1375u --- NO COMMENTS
F1377 1377u --- NO COMMENTS
F1378 1378u --- NO COMMENTS
F1379 1379u --- NO COMMENTS
F1385 1385u --- NO COMMENTS
F1386 1386u --- NO COMMENTS
F1387 1387u --- NO COMMENTS
F1388 1388u --- NO COMMENTS
F1389 1389u --- NO COMMENTS
F1390 1390u --- NO COMMENTS
F1391 1391u --- NO COMMENTS
F1392 1392u --- NO COMMENTS
F1393 1393u --- NO COMMENTS
F1394 1394u --- NO COMMENTS
F1397 1397u --- NO COMMENTS
F1399 1399u --- NO COMMENTS
F1400 1400u --- NO COMMENTS
F1404 1404u --- NO COMMENTS
F1410 1410u --- NO COMMENTS
F1411 1411u --- NO COMMENTS
F1414 1414u --- NO COMMENTS
F1416 1416u --- NO COMMENTS
F1418 1418u --- NO COMMENTS
F1419 1419u --- NO COMMENTS
F1421 1421u --- NO COMMENTS
F1425 1425u --- NO COMMENTS
F1427 1427u --- NO COMMENTS
F1429 1429u --- NO COMMENTS
F1432 1432u --- NO COMMENTS
F1433 1433u --- NO COMMENTS
F1434 1434u --- NO COMMENTS
F1435 1435u --- NO COMMENTS
F1436 1436u --- NO COMMENTS
F1441 1441u --- NO COMMENTS
F1442 1442u --- NO COMMENTS
F1443 1443u --- NO COMMENTS
F1444 1444u --- NO COMMENTS
F1445 1445u --- NO COMMENTS
F1446 1446u --- NO COMMENTS
F1447 1447u --- NO COMMENTS
F1448 1448u --- NO COMMENTS
F1449 1449u --- NO COMMENTS
F1450 1450u --- NO COMMENTS
F1451 1451u --- NO COMMENTS
F1457 1457u --- NO COMMENTS
F1460 1460u --- NO COMMENTS
F1461 1461u --- NO COMMENTS
F1467 1467u --- NO COMMENTS
F1471 1471u --- NO COMMENTS
F1472 1472u --- NO COMMENTS
F1473 1473u --- NO COMMENTS
F1475 1475u --- NO COMMENTS
F1477 1477u --- NO COMMENTS
F1478 1478u --- NO COMMENTS
F1479 1479u --- NO COMMENTS
F1480 1480u --- NO COMMENTS
F1483 1483u --- NO COMMENTS
F1484 1484u --- NO COMMENTS
F1486 1486u --- NO COMMENTS
F1487 1487u --- NO COMMENTS
F1488 1488u --- NO COMMENTS
F1500 1500u --- NO COMMENTS
F1501 1501u --- NO COMMENTS
F1506 1506u --- NO COMMENTS
F1507 1507u --- NO COMMENTS
F1509 1509u --- NO COMMENTS
F1510 1510u --- NO COMMENTS
F1511 1511u --- NO COMMENTS
F1526 1526u --- NO COMMENTS
F1527 1527u --- NO COMMENTS
F1528 1528u --- NO COMMENTS
F1529 1529u --- NO COMMENTS
F1530 1530u --- NO COMMENTS
F1531 1531u --- NO COMMENTS
F1532 1532u --- NO COMMENTS
F1533 1533u --- NO COMMENTS
F1534 1534u --- NO COMMENTS
F1535 1535u --- NO COMMENTS
F1539 1539u --- NO COMMENTS
F1543 1543u --- NO COMMENTS
F1544 1544u --- NO COMMENTS
F1545 1545u --- NO COMMENTS
F1546 1546u --- NO COMMENTS
F154712 154712u --- NO COMMENTS
F154713 154713u --- NO COMMENTS
F154714 154714u --- NO COMMENTS
F154715 154715u --- NO COMMENTS
F154716 154716u --- NO COMMENTS
F154717 154717u --- NO COMMENTS
F154718 154718u --- NO COMMENTS
F154719 154719u --- NO COMMENTS
F154720 154720u --- NO COMMENTS
F154721 154721u --- NO COMMENTS
F154722 154722u --- NO COMMENTS
F154723 154723u --- NO COMMENTS
F154724 154724u --- NO COMMENTS
F154725 154725u --- NO COMMENTS
F154726 154726u --- NO COMMENTS
F154727 154727u --- NO COMMENTS
F154728 154728u --- NO COMMENTS
F154729 154729u --- NO COMMENTS
F154730 154730u --- NO COMMENTS
F154731 154731u --- NO COMMENTS
F154732 154732u --- NO COMMENTS
F154733 154733u --- NO COMMENTS
F154734 154734u --- NO COMMENTS
F154735 154735u --- NO COMMENTS
F154736 154736u --- NO COMMENTS
F154737 154737u --- NO COMMENTS
F154738 154738u --- NO COMMENTS
F154739 154739u --- NO COMMENTS
F154740 154740u --- NO COMMENTS
F154741 154741u --- NO COMMENTS
F154742 154742u --- NO COMMENTS
F154743 154743u --- NO COMMENTS
F154776 154776u --- NO COMMENTS
F154777 154777u --- NO COMMENTS
F154778 154778u --- NO COMMENTS
F154779 154779u --- NO COMMENTS
F154780 154780u --- NO COMMENTS
F154781 154781u --- NO COMMENTS
F154782 154782u --- NO COMMENTS
F154783 154783u --- NO COMMENTS
F1547 1547u --- NO COMMENTS
F1548 1548u --- NO COMMENTS
F1549 1549u --- NO COMMENTS
F1550 1550u --- NO COMMENTS
F1551 1551u --- NO COMMENTS
F1552 1552u --- NO COMMENTS
F1553 1553u --- NO COMMENTS
F1554 1554u --- NO COMMENTS
F1555 1555u --- NO COMMENTS
F1556 1556u --- NO COMMENTS
F1557 1557u --- NO COMMENTS
F1558 1558u --- NO COMMENTS
F1559 1559u --- NO COMMENTS
F1560 1560u --- NO COMMENTS
F1561 1561u --- NO COMMENTS
F1562 1562u --- NO COMMENTS
F1563 1563u --- NO COMMENTS
F1564 1564u --- NO COMMENTS
F1565 1565u --- NO COMMENTS
F1566 1566u --- NO COMMENTS
F1567 1567u --- NO COMMENTS
F1569 1569u --- NO COMMENTS
F1570 1570u --- NO COMMENTS
F1571 1571u --- NO COMMENTS
F1572 1572u --- NO COMMENTS
F1573 1573u --- NO COMMENTS
F1574 1574u --- NO COMMENTS
F1576 1576u --- NO COMMENTS
F1582 1582u --- NO COMMENTS
F1583 1583u --- NO COMMENTS
F1585 1585u --- NO COMMENTS
F159880 159880u --- NO COMMENTS
F159881 159881u --- NO COMMENTS
F159882 159882u --- NO COMMENTS
F159883 159883u --- NO COMMENTS
F159884 159884u --- NO COMMENTS
F159885 159885u --- NO COMMENTS
F159886 159886u --- NO COMMENTS
F159887 159887u --- NO COMMENTS
F159896 159896u --- NO COMMENTS
F159897 159897u --- NO COMMENTS
F159898 159898u --- NO COMMENTS
F159899 159899u --- NO COMMENTS
F159900 159900u --- NO COMMENTS
F159901 159901u --- NO COMMENTS
F159902 159902u --- NO COMMENTS
F159903 159903u --- NO COMMENTS
F159904 159904u --- NO COMMENTS
F159905 159905u --- NO COMMENTS
F159906 159906u --- NO COMMENTS
F159907 159907u --- NO COMMENTS
F159908 159908u --- NO COMMENTS
F159909 159909u --- NO COMMENTS
F159910 159910u --- NO COMMENTS
F159911 159911u --- NO COMMENTS
F159912 159912u --- NO COMMENTS
F159913 159913u --- NO COMMENTS
F159914 159914u --- NO COMMENTS
F159915 159915u --- NO COMMENTS
F159916 159916u --- NO COMMENTS
F159917 159917u --- NO COMMENTS
F159918 159918u --- NO COMMENTS
F159919 159919u --- NO COMMENTS
F159920 159920u --- NO COMMENTS
F159921 159921u --- NO COMMENTS
F159922 159922u --- NO COMMENTS
F159923 159923u --- NO COMMENTS
F159924 159924u --- NO COMMENTS
F159925 159925u --- NO COMMENTS
F159926 159926u --- NO COMMENTS
F159927 159927u --- NO COMMENTS
F159928 159928u --- NO COMMENTS
F159929 159929u --- NO COMMENTS
F159930 159930u --- NO COMMENTS
F159931 159931u --- NO COMMENTS
F159932 159932u --- NO COMMENTS
F159933 159933u --- NO COMMENTS
F159934 159934u --- NO COMMENTS
F159935 159935u --- NO COMMENTS
F159960 159960u --- NO COMMENTS
F159961 159961u --- NO COMMENTS
F159962 159962u --- NO COMMENTS
F159963 159963u --- NO COMMENTS
F159964 159964u --- NO COMMENTS
F159965 159965u --- NO COMMENTS
F159966 159966u --- NO COMMENTS
F159967 159967u --- NO COMMENTS
F159968 159968u --- NO COMMENTS
F159969 159969u --- NO COMMENTS
F159970 159970u --- NO COMMENTS
F159971 159971u --- NO COMMENTS
F159972 159972u --- NO COMMENTS
F159973 159973u --- NO COMMENTS
F159974 159974u --- NO COMMENTS
F159975 159975u --- NO COMMENTS
F160048 160048u --- NO COMMENTS
F160049 160049u --- NO COMMENTS
F160050 160050u --- NO COMMENTS
F160051 160051u --- NO COMMENTS
F160052 160052u --- NO COMMENTS
F160053 160053u --- NO COMMENTS
F160054 160054u --- NO COMMENTS
F160055 160055u --- NO COMMENTS
F160064 160064u --- NO COMMENTS
F160065 160065u --- NO COMMENTS
F160066 160066u --- NO COMMENTS
F160067 160067u --- NO COMMENTS
F160068 160068u --- NO COMMENTS
F160069 160069u --- NO COMMENTS
F160070 160070u --- NO COMMENTS
F160071 160071u --- NO COMMENTS
F160072 160072u --- NO COMMENTS
F160073 160073u --- NO COMMENTS
F160074 160074u --- NO COMMENTS
F160075 160075u --- NO COMMENTS
F160076 160076u --- NO COMMENTS
F160077 160077u --- NO COMMENTS
F160078 160078u --- NO COMMENTS
F160079 160079u --- NO COMMENTS
F160080 160080u --- NO COMMENTS
F160081 160081u --- NO COMMENTS
F160082 160082u --- NO COMMENTS
F160083 160083u --- NO COMMENTS
F160084 160084u --- NO COMMENTS
F160085 160085u --- NO COMMENTS
F160086 160086u --- NO COMMENTS
F160087 160087u --- NO COMMENTS
F160088 160088u --- NO COMMENTS
F160089 160089u --- NO COMMENTS
F160090 160090u --- NO COMMENTS
F160091 160091u --- NO COMMENTS
F160092 160092u --- NO COMMENTS
F160093 160093u --- NO COMMENTS
F160094 160094u --- NO COMMENTS
F160095 160095u --- NO COMMENTS
F160096 160096u --- NO COMMENTS
F160097 160097u --- NO COMMENTS
F160098 160098u --- NO COMMENTS
F160099 160099u --- NO COMMENTS
F1600 1600u --- NO COMMENTS
F160100 160100u --- NO COMMENTS
F160101 160101u --- NO COMMENTS
F160102 160102u --- NO COMMENTS
F160103 160103u --- NO COMMENTS
F160128 160128u --- NO COMMENTS
F160129 160129u --- NO COMMENTS
F160130 160130u --- NO COMMENTS
F160131 160131u --- NO COMMENTS
F160132 160132u --- NO COMMENTS
F160133 160133u --- NO COMMENTS
F160134 160134u --- NO COMMENTS
F160135 160135u --- NO COMMENTS
F160136 160136u --- NO COMMENTS
F160137 160137u --- NO COMMENTS
F160138 160138u --- NO COMMENTS
F160139 160139u --- NO COMMENTS
F160140 160140u --- NO COMMENTS
F160141 160141u --- NO COMMENTS
F160142 160142u --- NO COMMENTS
F160143 160143u --- NO COMMENTS
F1601 1601u --- NO COMMENTS
F1603 1603u --- NO COMMENTS
F1604 1604u --- NO COMMENTS
F1606 1606u --- NO COMMENTS
F1607 1607u --- NO COMMENTS
F0160 160u --- NO COMMENTS
F1613 1613u --- NO COMMENTS
F1614 1614u --- NO COMMENTS
F1615 1615u --- NO COMMENTS
F1616 1616u --- NO COMMENTS
F1617 1617u --- NO COMMENTS
F1629 1629u --- NO COMMENTS
F0162 162u --- NO COMMENTS
F1630 1630u --- NO COMMENTS
F1631 1631u --- NO COMMENTS
F16386 16386u --- NO COMMENTS
F16387 16387u --- NO COMMENTS
F16388 16388u --- NO COMMENTS
F16389 16389u --- NO COMMENTS
F16390 16390u --- NO COMMENTS
F16391 16391u --- NO COMMENTS
F16392 16392u --- NO COMMENTS
F16393 16393u --- NO COMMENTS
F16394 16394u --- NO COMMENTS
F16395 16395u --- NO COMMENTS
F16396 16396u --- NO COMMENTS
F16397 16397u --- NO COMMENTS
F16398 16398u --- NO COMMENTS
F16399 16399u --- NO COMMENTS
F1639 1639u --- NO COMMENTS
F16400 16400u --- NO COMMENTS
F16401 16401u --- NO COMMENTS
F16402 16402u --- NO COMMENTS
F16403 16403u --- NO COMMENTS
F16408 16408u --- NO COMMENTS
F16409 16409u --- NO COMMENTS
F1640 1640u --- NO COMMENTS
F16410 16410u --- NO COMMENTS
F16412 16412u --- NO COMMENTS
F16414 16414u --- NO COMMENTS
F16418 16418u --- NO COMMENTS
F16419 16419u --- NO COMMENTS
F16421 16421u --- NO COMMENTS
F16422 16422u --- NO COMMENTS
F16429 16429u --- NO COMMENTS
F16438 16438u --- NO COMMENTS
F16443 16443u --- NO COMMENTS
F16450 16450u --- NO COMMENTS
F16452 16452u --- NO COMMENTS
F16453 16453u --- NO COMMENTS
F16454 16454u --- NO COMMENTS
F16455 16455u --- NO COMMENTS
F16457 16457u --- NO COMMENTS
F16458 16458u --- NO COMMENTS
F16462 16462u --- NO COMMENTS
F1648 1648u --- NO COMMENTS
F16491 16491u --- NO COMMENTS
F16492 16492u --- NO COMMENTS
F1649 1649u --- NO COMMENTS
F1651 1651u --- NO COMMENTS
F16523 16523u --- NO COMMENTS
F16524 16524u --- NO COMMENTS
F16525 16525u --- NO COMMENTS
F16526 16526u --- NO COMMENTS
F16527 16527u --- NO COMMENTS
F16528 16528u --- NO COMMENTS
F16529 16529u --- NO COMMENTS
F16530 16530u --- NO COMMENTS
F16535 16535u --- NO COMMENTS
F16536 16536u --- NO COMMENTS
F16537 16537u --- NO COMMENTS
F16541 16541u --- NO COMMENTS
F16543 16543u --- NO COMMENTS
F16545 16545u --- NO COMMENTS
F16547 16547u --- NO COMMENTS
F1654 1654u --- NO COMMENTS
F16555 16555u --- NO COMMENTS
F1655 1655u --- NO COMMENTS
F16562 16562u --- NO COMMENTS
F16565 16565u --- NO COMMENTS
F16567 16567u --- NO COMMENTS
F16568 16568u --- NO COMMENTS
F1656 1656u --- NO COMMENTS
F16571 16571u --- NO COMMENTS
F16573 16573u --- NO COMMENTS
F1657 1657u --- NO COMMENTS
F1658 1658u --- NO COMMENTS
F16596 16596u --- NO COMMENTS
F1659 1659u --- NO COMMENTS
F166024 166024u --- NO COMMENTS
F166025 166025u --- NO COMMENTS
F166026 166026u --- NO COMMENTS
F166027 166027u --- NO COMMENTS
F166028 166028u --- NO COMMENTS
F166029 166029u --- NO COMMENTS
F166030 166030u --- NO COMMENTS
F166031 166031u --- NO COMMENTS
F166040 166040u --- NO COMMENTS
F166041 166041u --- NO COMMENTS
F166042 166042u --- NO COMMENTS
F166043 166043u --- NO COMMENTS
F166044 166044u --- NO COMMENTS
F166045 166045u --- NO COMMENTS
F166046 166046u --- NO COMMENTS
F166047 166047u --- NO COMMENTS
F166048 166048u --- NO COMMENTS
F166049 166049u --- NO COMMENTS
F166050 166050u --- NO COMMENTS
F166051 166051u --- NO COMMENTS
F166052 166052u --- NO COMMENTS
F166053 166053u --- NO COMMENTS
F166054 166054u --- NO COMMENTS
F166055 166055u --- NO COMMENTS
F166056 166056u --- NO COMMENTS
F166057 166057u --- NO COMMENTS
F166058 166058u --- NO COMMENTS
F166059 166059u --- NO COMMENTS
F166060 166060u --- NO COMMENTS
F166061 166061u --- NO COMMENTS
F166062 166062u --- NO COMMENTS
F166063 166063u --- NO COMMENTS
F166064 166064u --- NO COMMENTS
F166065 166065u --- NO COMMENTS
F166066 166066u --- NO COMMENTS
F166067 166067u --- NO COMMENTS
F166068 166068u --- NO COMMENTS
F166069 166069u --- NO COMMENTS
F16606 16606u --- NO COMMENTS
F166070 166070u --- NO COMMENTS
F166071 166071u --- NO COMMENTS
F166072 166072u --- NO COMMENTS
F166073 166073u --- NO COMMENTS
F166074 166074u --- NO COMMENTS
F166075 166075u --- NO COMMENTS
F166076 166076u --- NO COMMENTS
F166077 166077u --- NO COMMENTS
F166078 166078u --- NO COMMENTS
F166079 166079u --- NO COMMENTS
F16607 16607u --- NO COMMENTS
F16608 16608u --- NO COMMENTS
F16609 16609u --- NO COMMENTS
F1660 1660u --- NO COMMENTS
F166104 166104u --- NO COMMENTS
F166105 166105u --- NO COMMENTS
F166106 166106u --- NO COMMENTS
F166107 166107u --- NO COMMENTS
F166108 166108u --- NO COMMENTS
F166109 166109u --- NO COMMENTS
F16610 16610u --- NO COMMENTS
F166110 166110u --- NO COMMENTS
F166111 166111u --- NO COMMENTS
F166112 166112u --- NO COMMENTS
F166113 166113u --- NO COMMENTS
F166114 166114u --- NO COMMENTS
F166115 166115u --- NO COMMENTS
F166116 166116u --- NO COMMENTS
F166117 166117u --- NO COMMENTS
F166118 166118u --- NO COMMENTS
F166119 166119u --- NO COMMENTS
F16611 16611u --- NO COMMENTS
F16612 16612u --- NO COMMENTS
F16613 16613u --- NO COMMENTS
F16614 16614u --- NO COMMENTS
F166192 166192u --- NO COMMENTS
F166193 166193u --- NO COMMENTS
F166194 166194u --- NO COMMENTS
F166195 166195u --- NO COMMENTS
F166196 166196u --- NO COMMENTS
F166197 166197u --- NO COMMENTS
F166198 166198u --- NO COMMENTS
F166199 166199u --- NO COMMENTS
F1661 1661u --- NO COMMENTS
F166200 166200u --- NO COMMENTS
F166201 166201u --- NO COMMENTS
F166202 166202u --- NO COMMENTS
F166203 166203u --- NO COMMENTS
F166204 166204u --- NO COMMENTS
F166205 166205u --- NO COMMENTS
F166206 166206u --- NO COMMENTS
F166207 166207u --- NO COMMENTS
F166208 166208u --- NO COMMENTS
F166209 166209u --- NO COMMENTS
F166210 166210u --- NO COMMENTS
F166211 166211u --- NO COMMENTS
F166212 166212u --- NO COMMENTS
F166213 166213u --- NO COMMENTS
F166214 166214u --- NO COMMENTS
F166215 166215u --- NO COMMENTS
F166216 166216u --- NO COMMENTS
F166217 166217u --- NO COMMENTS
F166218 166218u --- NO COMMENTS
F166219 166219u --- NO COMMENTS
F166220 166220u --- NO COMMENTS
F166221 166221u --- NO COMMENTS
F166222 166222u --- NO COMMENTS
F166223 166223u --- NO COMMENTS
F166256 166256u --- NO COMMENTS
F166257 166257u --- NO COMMENTS
F166258 166258u --- NO COMMENTS
F166259 166259u --- NO COMMENTS
F166260 166260u --- NO COMMENTS
F166261 166261u --- NO COMMENTS
F166262 166262u --- NO COMMENTS
F166263 166263u --- NO COMMENTS
F1662 1662u --- NO COMMENTS
F166312 166312u --- NO COMMENTS
F166313 166313u --- NO COMMENTS
F166314 166314u --- NO COMMENTS
F166315 166315u --- NO COMMENTS
F166316 166316u --- NO COMMENTS
F166317 166317u --- NO COMMENTS
F166318 166318u --- NO COMMENTS
F166319 166319u --- NO COMMENTS
F166328 166328u --- NO COMMENTS
F166329 166329u --- NO COMMENTS
F166330 166330u --- NO COMMENTS
F166331 166331u --- NO COMMENTS
F166332 166332u --- NO COMMENTS
F166333 166333u --- NO COMMENTS
F166334 166334u --- NO COMMENTS
F166335 166335u --- NO COMMENTS
F166336 166336u --- NO COMMENTS
F166337 166337u --- NO COMMENTS
F166338 166338u --- NO COMMENTS
F166339 166339u --- NO COMMENTS
F166340 166340u --- NO COMMENTS
F166341 166341u --- NO COMMENTS
F166342 166342u --- NO COMMENTS
F166343 166343u --- NO COMMENTS
F166344 166344u --- NO COMMENTS
F166345 166345u --- NO COMMENTS
F166346 166346u --- NO COMMENTS
F166347 166347u --- NO COMMENTS
F166348 166348u --- NO COMMENTS
F166349 166349u --- NO COMMENTS
F166350 166350u --- NO COMMENTS
F166351 166351u --- NO COMMENTS
F166352 166352u --- NO COMMENTS
F166353 166353u --- NO COMMENTS
F166354 166354u --- NO COMMENTS
F166355 166355u --- NO COMMENTS
F166356 166356u --- NO COMMENTS
F166357 166357u --- NO COMMENTS
F166358 166358u --- NO COMMENTS
F166359 166359u --- NO COMMENTS
F166360 166360u --- NO COMMENTS
F166361 166361u --- NO COMMENTS
F166362 166362u --- NO COMMENTS
F166363 166363u --- NO COMMENTS
F166364 166364u --- NO COMMENTS
F166365 166365u --- NO COMMENTS
F166366 166366u --- NO COMMENTS
F166367 166367u --- NO COMMENTS
F166392 166392u --- NO COMMENTS
F166393 166393u --- NO COMMENTS
F166394 166394u --- NO COMMENTS
F166395 166395u --- NO COMMENTS
F166396 166396u --- NO COMMENTS
F166397 166397u --- NO COMMENTS
F166398 166398u --- NO COMMENTS
F166399 166399u --- NO COMMENTS
F1663 1663u --- NO COMMENTS
F166400 166400u --- NO COMMENTS
F166401 166401u --- NO COMMENTS
F166402 166402u --- NO COMMENTS
F166403 166403u --- NO COMMENTS
F166404 166404u --- NO COMMENTS
F166405 166405u --- NO COMMENTS
F166406 166406u --- NO COMMENTS
F166407 166407u --- NO COMMENTS
F166480 166480u --- NO COMMENTS
F166481 166481u --- NO COMMENTS
F166482 166482u --- NO COMMENTS
F166483 166483u --- NO COMMENTS
F166484 166484u --- NO COMMENTS
F166485 166485u --- NO COMMENTS
F166486 166486u --- NO COMMENTS
F166487 166487u --- NO COMMENTS
F166488 166488u --- NO COMMENTS
F166489 166489u --- NO COMMENTS
F166490 166490u --- NO COMMENTS
F166491 166491u --- NO COMMENTS
F166492 166492u --- NO COMMENTS
F166493 166493u --- NO COMMENTS
F166494 166494u --- NO COMMENTS
F166495 166495u --- NO COMMENTS
F166496 166496u --- NO COMMENTS
F166497 166497u --- NO COMMENTS
F166498 166498u --- NO COMMENTS
F166499 166499u --- NO COMMENTS
F1664 1664u --- NO COMMENTS
F166500 166500u --- NO COMMENTS
F166501 166501u --- NO COMMENTS
F166502 166502u --- NO COMMENTS
F166503 166503u --- NO COMMENTS
F166504 166504u --- NO COMMENTS
F166505 166505u --- NO COMMENTS
F166506 166506u --- NO COMMENTS
F166507 166507u --- NO COMMENTS
F166508 166508u --- NO COMMENTS
F166509 166509u --- NO COMMENTS
F166510 166510u --- NO COMMENTS
F166511 166511u --- NO COMMENTS
F166544 166544u --- NO COMMENTS
F166545 166545u --- NO COMMENTS
F166546 166546u --- NO COMMENTS
F166547 166547u --- NO COMMENTS
F166548 166548u --- NO COMMENTS
F166549 166549u --- NO COMMENTS
F166550 166550u --- NO COMMENTS
F166551 166551u --- NO COMMENTS
F16657 16657u --- NO COMMENTS
F16658 16658u --- NO COMMENTS
F16659 16659u --- NO COMMENTS
F1665 1665u --- NO COMMENTS
F166600 166600u --- NO COMMENTS
F166601 166601u --- NO COMMENTS
F166602 166602u --- NO COMMENTS
F166603 166603u --- NO COMMENTS
F166604 166604u --- NO COMMENTS
F166605 166605u --- NO COMMENTS
F166606 166606u --- NO COMMENTS
F166607 166607u --- NO COMMENTS
F16660 16660u --- NO COMMENTS
F166616 166616u --- NO COMMENTS
F166617 166617u --- NO COMMENTS
F166618 166618u --- NO COMMENTS
F166619 166619u --- NO COMMENTS
F16661 16661u --- NO COMMENTS
F166620 166620u --- NO COMMENTS
F166621 166621u --- NO COMMENTS
F166622 166622u --- NO COMMENTS
F166623 166623u --- NO COMMENTS
F166624 166624u --- NO COMMENTS
F166625 166625u --- NO COMMENTS
F166626 166626u --- NO COMMENTS
F166627 166627u --- NO COMMENTS
F166628 166628u --- NO COMMENTS
F166629 166629u --- NO COMMENTS
F16662 16662u --- NO COMMENTS
F166630 166630u --- NO COMMENTS
F166631 166631u --- NO COMMENTS
F166632 166632u --- NO COMMENTS
F166633 166633u --- NO COMMENTS
F166634 166634u --- NO COMMENTS
F166635 166635u --- NO COMMENTS
F166636 166636u --- NO COMMENTS
F166637 166637u --- NO COMMENTS
F166638 166638u --- NO COMMENTS
F166639 166639u --- NO COMMENTS
F16663 16663u --- NO COMMENTS
F166640 166640u --- NO COMMENTS
F166641 166641u --- NO COMMENTS
F166642 166642u --- NO COMMENTS
F166643 166643u --- NO COMMENTS
F166644 166644u --- NO COMMENTS
F166645 166645u --- NO COMMENTS
F166646 166646u --- NO COMMENTS
F166647 166647u --- NO COMMENTS
F166648 166648u --- NO COMMENTS
F166649 166649u --- NO COMMENTS
F166650 166650u --- NO COMMENTS
F166651 166651u --- NO COMMENTS
F166652 166652u --- NO COMMENTS
F166653 166653u --- NO COMMENTS
F166654 166654u --- NO COMMENTS
F166655 166655u --- NO COMMENTS
F166680 166680u --- NO COMMENTS
F166681 166681u --- NO COMMENTS
F166682 166682u --- NO COMMENTS
F166683 166683u --- NO COMMENTS
F166684 166684u --- NO COMMENTS
F166685 166685u --- NO COMMENTS
F166686 166686u --- NO COMMENTS
F166687 166687u --- NO COMMENTS
F166688 166688u --- NO COMMENTS
F166689 166689u --- NO COMMENTS
F166690 166690u --- NO COMMENTS
F166691 166691u --- NO COMMENTS
F166692 166692u --- NO COMMENTS
F166693 166693u --- NO COMMENTS
F166694 166694u --- NO COMMENTS
F166695 166695u --- NO COMMENTS
F166768 166768u --- NO COMMENTS
F166769 166769u --- NO COMMENTS
F166770 166770u --- NO COMMENTS
F166771 166771u --- NO COMMENTS
F166772 166772u --- NO COMMENTS
F166773 166773u --- NO COMMENTS
F166774 166774u --- NO COMMENTS
F166775 166775u --- NO COMMENTS
F166776 166776u --- NO COMMENTS
F166777 166777u --- NO COMMENTS
F166778 166778u --- NO COMMENTS
F166779 166779u --- NO COMMENTS
F166780 166780u --- NO COMMENTS
F166781 166781u --- NO COMMENTS
F166782 166782u --- NO COMMENTS
F166783 166783u --- NO COMMENTS
F166784 166784u --- NO COMMENTS
F166785 166785u --- NO COMMENTS
F166786 166786u --- NO COMMENTS
F166787 166787u --- NO COMMENTS
F166788 166788u --- NO COMMENTS
F166789 166789u --- NO COMMENTS
F166790 166790u --- NO COMMENTS
F166791 166791u --- NO COMMENTS
F166792 166792u --- NO COMMENTS
F166793 166793u --- NO COMMENTS
F166794 166794u --- NO COMMENTS
F166795 166795u --- NO COMMENTS
F166796 166796u --- NO COMMENTS
F166797 166797u --- NO COMMENTS
F166798 166798u --- NO COMMENTS
F166799 166799u --- NO COMMENTS
F166832 166832u --- NO COMMENTS
F166833 166833u --- NO COMMENTS
F166834 166834u --- NO COMMENTS
F166835 166835u --- NO COMMENTS
F166836 166836u --- NO COMMENTS
F166837 166837u --- NO COMMENTS
F166838 166838u --- NO COMMENTS
F166839 166839u --- NO COMMENTS
F166888 166888u --- NO COMMENTS
F166889 166889u --- NO COMMENTS
F166890 166890u --- NO COMMENTS
F166891 166891u --- NO COMMENTS
F166892 166892u --- NO COMMENTS
F166893 166893u --- NO COMMENTS
F166894 166894u --- NO COMMENTS
F166895 166895u --- NO COMMENTS
F166904 166904u --- NO COMMENTS
F166905 166905u --- NO COMMENTS
F166906 166906u --- NO COMMENTS
F166907 166907u --- NO COMMENTS
F166908 166908u --- NO COMMENTS
F166909 166909u --- NO COMMENTS
F166910 166910u --- NO COMMENTS
F166911 166911u --- NO COMMENTS
F166912 166912u --- NO COMMENTS
F166913 166913u --- NO COMMENTS
F166914 166914u --- NO COMMENTS
F166915 166915u --- NO COMMENTS
F166916 166916u --- NO COMMENTS
F166917 166917u --- NO COMMENTS
F166918 166918u --- NO COMMENTS
F166919 166919u --- NO COMMENTS
F166920 166920u --- NO COMMENTS
F166921 166921u --- NO COMMENTS
F166922 166922u --- NO COMMENTS
F166923 166923u --- NO COMMENTS
F166924 166924u --- NO COMMENTS
F166925 166925u --- NO COMMENTS
F166926 166926u --- NO COMMENTS
F166927 166927u --- NO COMMENTS
F166928 166928u --- NO COMMENTS
F166929 166929u --- NO COMMENTS
F166930 166930u --- NO COMMENTS
F166931 166931u --- NO COMMENTS
F166932 166932u --- NO COMMENTS
F166933 166933u --- NO COMMENTS
F166934 166934u --- NO COMMENTS
F166935 166935u --- NO COMMENTS
F166936 166936u --- NO COMMENTS
F166937 166937u --- NO COMMENTS
F166938 166938u --- NO COMMENTS
F166939 166939u --- NO COMMENTS
F166940 166940u --- NO COMMENTS
F166941 166941u --- NO COMMENTS
F166942 166942u --- NO COMMENTS
F166943 166943u --- NO COMMENTS
F166968 166968u --- NO COMMENTS
F166969 166969u --- NO COMMENTS
F166970 166970u --- NO COMMENTS
F166971 166971u --- NO COMMENTS
F166972 166972u --- NO COMMENTS
F166973 166973u --- NO COMMENTS
F166974 166974u --- NO COMMENTS
F166975 166975u --- NO COMMENTS
F166976 166976u --- NO COMMENTS
F166977 166977u --- NO COMMENTS
F166978 166978u --- NO COMMENTS
F166979 166979u --- NO COMMENTS
F166980 166980u --- NO COMMENTS
F166981 166981u --- NO COMMENTS
F166982 166982u --- NO COMMENTS
F166983 166983u --- NO COMMENTS
F1669 1669u --- NO COMMENTS
F167056 167056u --- NO COMMENTS
F167057 167057u --- NO COMMENTS
F167058 167058u --- NO COMMENTS
F167059 167059u --- NO COMMENTS
F167060 167060u --- NO COMMENTS
F167061 167061u --- NO COMMENTS
F167062 167062u --- NO COMMENTS
F167063 167063u --- NO COMMENTS
F167064 167064u --- NO COMMENTS
F167065 167065u --- NO COMMENTS
F167066 167066u --- NO COMMENTS
F167067 167067u --- NO COMMENTS
F167068 167068u --- NO COMMENTS
F167069 167069u --- NO COMMENTS
F167070 167070u --- NO COMMENTS
F167071 167071u --- NO COMMENTS
F167072 167072u --- NO COMMENTS
F167073 167073u --- NO COMMENTS
F167074 167074u --- NO COMMENTS
F167075 167075u --- NO COMMENTS
F167076 167076u --- NO COMMENTS
F167077 167077u --- NO COMMENTS
F167078 167078u --- NO COMMENTS
F167079 167079u --- NO COMMENTS
F167080 167080u --- NO COMMENTS
F167081 167081u --- NO COMMENTS
F167082 167082u --- NO COMMENTS
F167083 167083u --- NO COMMENTS
F167084 167084u --- NO COMMENTS
F167085 167085u --- NO COMMENTS
F167086 167086u --- NO COMMENTS
F167087 167087u --- NO COMMENTS
F167120 167120u --- NO COMMENTS
F167121 167121u --- NO COMMENTS
F167122 167122u --- NO COMMENTS
F167123 167123u --- NO COMMENTS
F167124 167124u --- NO COMMENTS
F167125 167125u --- NO COMMENTS
F167126 167126u --- NO COMMENTS
F167127 167127u --- NO COMMENTS
F16741 16741u --- NO COMMENTS
F16742 16742u --- NO COMMENTS
F16743 16743u --- NO COMMENTS
F1674 1674u --- NO COMMENTS
F1675 1675u --- NO COMMENTS
F1676 1676u --- NO COMMENTS
F16773 16773u --- NO COMMENTS
F1678 1678u --- NO COMMENTS
F16791 16791u --- NO COMMENTS
F16792 16792u --- NO COMMENTS
F16793 16793u --- NO COMMENTS
F1679 1679u --- NO COMMENTS
F0167 167u --- NO COMMENTS
F1680 1680u --- NO COMMENTS
F16813 16813u --- NO COMMENTS
F16814 16814u --- NO COMMENTS
F16815 16815u --- NO COMMENTS
F16816 16816u --- NO COMMENTS
F16817 16817u --- NO COMMENTS
F16818 16818u --- NO COMMENTS
F16819 16819u --- NO COMMENTS
F16820 16820u --- NO COMMENTS
F16831 16831u --- NO COMMENTS
F16832 16832u --- NO COMMENTS
F16840 16840u --- NO COMMENTS
F16842 16842u --- NO COMMENTS
F16843 16843u --- NO COMMENTS
F16844 16844u --- NO COMMENTS
F16845 16845u --- NO COMMENTS
F16846 16846u --- NO COMMENTS
F16847 16847u --- NO COMMENTS
F16848 16848u --- NO COMMENTS
F16849 16849u --- NO COMMENTS
F16850 16850u --- NO COMMENTS
F1686 1686u --- NO COMMENTS
F1688 1688u --- NO COMMENTS
F16901 16901u --- NO COMMENTS
F1690 1690u --- NO COMMENTS
F1691 1691u --- NO COMMENTS
F1692 1692u --- NO COMMENTS
F16931 16931u --- NO COMMENTS
F16932 16932u --- NO COMMENTS
F16933 16933u --- NO COMMENTS
F16934 16934u --- NO COMMENTS
F16935 16935u --- NO COMMENTS
F16936 16936u --- NO COMMENTS
F16937 16937u --- NO COMMENTS
F16938 16938u --- NO COMMENTS
F1693 1693u --- NO COMMENTS
F16940 16940u --- NO COMMENTS
F16941 16941u --- NO COMMENTS
F16942 16942u --- NO COMMENTS
F1695 1695u --- NO COMMENTS
F1696 1696u --- NO COMMENTS
F1698 1698u --- NO COMMENTS
F1699 1699u --- NO COMMENTS
F17009 17009u --- NO COMMENTS
F1700 1700u --- NO COMMENTS
F17010 17010u --- NO COMMENTS
F17011 17011u --- NO COMMENTS
F17012 17012u --- NO COMMENTS
F17013 17013u --- NO COMMENTS
F17016 17016u --- NO COMMENTS
F17018 17018u --- NO COMMENTS
F17019 17019u --- NO COMMENTS
F17020 17020u --- NO COMMENTS
F17021 17021u --- NO COMMENTS
F1703 1703u --- NO COMMENTS
F17047 17047u --- NO COMMENTS
F17048 17048u --- NO COMMENTS
F17049 17049u --- NO COMMENTS
F17050 17050u --- NO COMMENTS
F17051 17051u --- NO COMMENTS
F17052 17052u --- NO COMMENTS
F1705 1705u --- NO COMMENTS
F1706 1706u --- NO COMMENTS
F17073 17073u --- NO COMMENTS
F17075 17075u --- NO COMMENTS
F17076 17076u --- NO COMMENTS
F17077 17077u --- NO COMMENTS
F17078 17078u --- NO COMMENTS
F1707 1707u --- NO COMMENTS
F17086 17086u --- NO COMMENTS
F17087 17087u --- NO COMMENTS
F1712 1712u --- NO COMMENTS
F17216 17216u --- NO COMMENTS
F17217 17217u --- NO COMMENTS
F17218 17218u --- NO COMMENTS
F17219 17219u --- NO COMMENTS
F17220 17220u --- NO COMMENTS
F17221 17221u --- NO COMMENTS
F17222 17222u --- NO COMMENTS
F17223 17223u --- NO COMMENTS
F17224 17224u --- NO COMMENTS
F17225 17225u --- NO COMMENTS
F17226 17226u --- NO COMMENTS
F1722 1722u --- NO COMMENTS
F1726 1726u --- NO COMMENTS
F1729 1729u --- NO COMMENTS
F1731 1731u --- NO COMMENTS
F1738 1738u --- NO COMMENTS
F1739 1739u --- NO COMMENTS
F1740 1740u --- NO COMMENTS
F1741 1741u --- NO COMMENTS
F1742 1742u --- NO COMMENTS
F174352 174352u --- NO COMMENTS
F174353 174353u --- NO COMMENTS
F174354 174354u --- NO COMMENTS
F174355 174355u --- NO COMMENTS
F174356 174356u --- NO COMMENTS
F174357 174357u --- NO COMMENTS
F174358 174358u --- NO COMMENTS
F174359 174359u --- NO COMMENTS
F174368 174368u --- NO COMMENTS
F174369 174369u --- NO COMMENTS
F174370 174370u --- NO COMMENTS
F174371 174371u --- NO COMMENTS
F174372 174372u --- NO COMMENTS
F174373 174373u --- NO COMMENTS
F174374 174374u --- NO COMMENTS
F174375 174375u --- NO COMMENTS
F174376 174376u --- NO COMMENTS
F174377 174377u --- NO COMMENTS
F174378 174378u --- NO COMMENTS
F174379 174379u --- NO COMMENTS
F174380 174380u --- NO COMMENTS
F174381 174381u --- NO COMMENTS
F174382 174382u --- NO COMMENTS
F174383 174383u --- NO COMMENTS
F174384 174384u --- NO COMMENTS
F174385 174385u --- NO COMMENTS
F174386 174386u --- NO COMMENTS
F174387 174387u --- NO COMMENTS
F174388 174388u --- NO COMMENTS
F174389 174389u --- NO COMMENTS
F174390 174390u --- NO COMMENTS
F174391 174391u --- NO COMMENTS
F174392 174392u --- NO COMMENTS
F174393 174393u --- NO COMMENTS
F174394 174394u --- NO COMMENTS
F174395 174395u --- NO COMMENTS
F174396 174396u --- NO COMMENTS
F174397 174397u --- NO COMMENTS
F174398 174398u --- NO COMMENTS
F174399 174399u --- NO COMMENTS
F1743 1743u --- NO COMMENTS
F174400 174400u --- NO COMMENTS
F174401 174401u --- NO COMMENTS
F174402 174402u --- NO COMMENTS
F174403 174403u --- NO COMMENTS
F174404 174404u --- NO COMMENTS
F174405 174405u --- NO COMMENTS
F174406 174406u --- NO COMMENTS
F174407 174407u --- NO COMMENTS
F174432 174432u --- NO COMMENTS
F174433 174433u --- NO COMMENTS
F174434 174434u --- NO COMMENTS
F174435 174435u --- NO COMMENTS
F174436 174436u --- NO COMMENTS
F174437 174437u --- NO COMMENTS
F174438 174438u --- NO COMMENTS
F174439 174439u --- NO COMMENTS
F174440 174440u --- NO COMMENTS
F174441 174441u --- NO COMMENTS
F174442 174442u --- NO COMMENTS
F174443 174443u --- NO COMMENTS
F174444 174444u --- NO COMMENTS
F174445 174445u --- NO COMMENTS
F174446 174446u --- NO COMMENTS
F174447 174447u --- NO COMMENTS
F1744 1744u --- NO COMMENTS
F174520 174520u --- NO COMMENTS
F174521 174521u --- NO COMMENTS
F174522 174522u --- NO COMMENTS
F174523 174523u --- NO COMMENTS
F174524 174524u --- NO COMMENTS
F174525 174525u --- NO COMMENTS
F174526 174526u --- NO COMMENTS
F174527 174527u --- NO COMMENTS
F174528 174528u --- NO COMMENTS
F174529 174529u --- NO COMMENTS
F174530 174530u --- NO COMMENTS
F174531 174531u --- NO COMMENTS
F174532 174532u --- NO COMMENTS
F174533 174533u --- NO COMMENTS
F174534 174534u --- NO COMMENTS
F174535 174535u --- NO COMMENTS
F174536 174536u --- NO COMMENTS
F174537 174537u --- NO COMMENTS
F174538 174538u --- NO COMMENTS
F174539 174539u --- NO COMMENTS
F174540 174540u --- NO COMMENTS
F174541 174541u --- NO COMMENTS
F174542 174542u --- NO COMMENTS
F174543 174543u --- NO COMMENTS
F174544 174544u --- NO COMMENTS
F174545 174545u --- NO COMMENTS
F174546 174546u --- NO COMMENTS
F174547 174547u --- NO COMMENTS
F174548 174548u --- NO COMMENTS
F174549 174549u --- NO COMMENTS
F174550 174550u --- NO COMMENTS
F174551 174551u --- NO COMMENTS
F174584 174584u --- NO COMMENTS
F174585 174585u --- NO COMMENTS
F174586 174586u --- NO COMMENTS
F174587 174587u --- NO COMMENTS
F174588 174588u --- NO COMMENTS
F174589 174589u --- NO COMMENTS
F174590 174590u --- NO COMMENTS
F174591 174591u --- NO COMMENTS
F1745 1745u --- NO COMMENTS
F1746 1746u --- NO COMMENTS
F1747 1747u --- NO COMMENTS
F1748 1748u --- NO COMMENTS
F1750 1750u --- NO COMMENTS
F1752 1752u --- NO COMMENTS
F1753 1753u --- NO COMMENTS
F1754 1754u --- NO COMMENTS
F17626 17626u --- NO COMMENTS
F17627 17627u --- NO COMMENTS
F17641 17641u --- NO COMMENTS
F17647 17647u --- NO COMMENTS
F17655 17655u --- NO COMMENTS
F17656 17656u --- NO COMMENTS
F17657 17657u --- NO COMMENTS
F17669 17669u --- NO COMMENTS
F17671 17671u --- NO COMMENTS
F17672 17672u --- NO COMMENTS
F17690 17690u --- NO COMMENTS
F177088 177088u --- NO COMMENTS
F177089 177089u --- NO COMMENTS
F177090 177090u --- NO COMMENTS
F177091 177091u --- NO COMMENTS
F177092 177092u --- NO COMMENTS
F177093 177093u --- NO COMMENTS
F177094 177094u --- NO COMMENTS
F177095 177095u --- NO COMMENTS
F177104 177104u --- NO COMMENTS
F177105 177105u --- NO COMMENTS
F177106 177106u --- NO COMMENTS
F177107 177107u --- NO COMMENTS
F177108 177108u --- NO COMMENTS
F177109 177109u --- NO COMMENTS
F17710 17710u --- NO COMMENTS
F177110 177110u --- NO COMMENTS
F177111 177111u --- NO COMMENTS
F177112 177112u --- NO COMMENTS
F177113 177113u --- NO COMMENTS
F177114 177114u --- NO COMMENTS
F177115 177115u --- NO COMMENTS
F177116 177116u --- NO COMMENTS
F177117 177117u --- NO COMMENTS
F177118 177118u --- NO COMMENTS
F177119 177119u --- NO COMMENTS
F17711 17711u --- NO COMMENTS
F177120 177120u --- NO COMMENTS
F177121 177121u --- NO COMMENTS
F177122 177122u --- NO COMMENTS
F177123 177123u --- NO COMMENTS
F177124 177124u --- NO COMMENTS
F177125 177125u --- NO COMMENTS
F177126 177126u --- NO COMMENTS
F177127 177127u --- NO COMMENTS
F177128 177128u --- NO COMMENTS
F177129 177129u --- NO COMMENTS
F177130 177130u --- NO COMMENTS
F177131 177131u --- NO COMMENTS
F177132 177132u --- NO COMMENTS
F177133 177133u --- NO COMMENTS
F177134 177134u --- NO COMMENTS
F177135 177135u --- NO COMMENTS
F177136 177136u --- NO COMMENTS
F177137 177137u --- NO COMMENTS
F177138 177138u --- NO COMMENTS
F177139 177139u --- NO COMMENTS
F177140 177140u --- NO COMMENTS
F177141 177141u --- NO COMMENTS
F177142 177142u --- NO COMMENTS
F177143 177143u --- NO COMMENTS
F17715 17715u --- NO COMMENTS
F177168 177168u --- NO COMMENTS
F177169 177169u --- NO COMMENTS
F177170 177170u --- NO COMMENTS
F177171 177171u --- NO COMMENTS
F177172 177172u --- NO COMMENTS
F177173 177173u --- NO COMMENTS
F177174 177174u --- NO COMMENTS
F177175 177175u --- NO COMMENTS
F177176 177176u --- NO COMMENTS
F177177 177177u --- NO COMMENTS
F177178 177178u --- NO COMMENTS
F177179 177179u --- NO COMMENTS
F177180 177180u --- NO COMMENTS
F177181 177181u --- NO COMMENTS
F177182 177182u --- NO COMMENTS
F177183 177183u --- NO COMMENTS
F177256 177256u --- NO COMMENTS
F177257 177257u --- NO COMMENTS
F177258 177258u --- NO COMMENTS
F177259 177259u --- NO COMMENTS
F177260 177260u --- NO COMMENTS
F177261 177261u --- NO COMMENTS
F177262 177262u --- NO COMMENTS
F177263 177263u --- NO COMMENTS
F177264 177264u --- NO COMMENTS
F177265 177265u --- NO COMMENTS
F177266 177266u --- NO COMMENTS
F177267 177267u --- NO COMMENTS
F177268 177268u --- NO COMMENTS
F177269 177269u --- NO COMMENTS
F177270 177270u --- NO COMMENTS
F177271 177271u --- NO COMMENTS
F177272 177272u --- NO COMMENTS
F177273 177273u --- NO COMMENTS
F177274 177274u --- NO COMMENTS
F177275 177275u --- NO COMMENTS
F177276 177276u --- NO COMMENTS
F177277 177277u --- NO COMMENTS
F177278 177278u --- NO COMMENTS
F177279 177279u --- NO COMMENTS
F177280 177280u --- NO COMMENTS
F177281 177281u --- NO COMMENTS
F177282 177282u --- NO COMMENTS
F177283 177283u --- NO COMMENTS
F177284 177284u --- NO COMMENTS
F177285 177285u --- NO COMMENTS
F177286 177286u --- NO COMMENTS
F177287 177287u --- NO COMMENTS
F177320 177320u --- NO COMMENTS
F177321 177321u --- NO COMMENTS
F177322 177322u --- NO COMMENTS
F177323 177323u --- NO COMMENTS
F177324 177324u --- NO COMMENTS
F177325 177325u --- NO COMMENTS
F177326 177326u --- NO COMMENTS
F177327 177327u --- NO COMMENTS
F17736 17736u --- NO COMMENTS
F17739 17739u --- NO COMMENTS
F17740 17740u --- NO COMMENTS
F17741 17741u --- NO COMMENTS
F17742 17742u --- NO COMMENTS
F17743 17743u --- NO COMMENTS
F17747 17747u --- NO COMMENTS
F17750 17750u --- NO COMMENTS
F17751 17751u --- NO COMMENTS
F17764 17764u --- NO COMMENTS
F17765 17765u --- NO COMMENTS
F17766 17766u --- NO COMMENTS
F17767 17767u --- NO COMMENTS
F17768 17768u --- NO COMMENTS
F17779 17779u --- NO COMMENTS
F17780 17780u --- NO COMMENTS
F17786 17786u --- NO COMMENTS
F1778 1778u --- NO COMMENTS
F17796 17796u --- NO COMMENTS
F17797 17797u --- NO COMMENTS
F17799 17799u --- NO COMMENTS
F17804 17804u --- NO COMMENTS
F17806 17806u --- NO COMMENTS
F17808 17808u --- NO COMMENTS
F1781 1781u --- NO COMMENTS
F1782 1782u --- NO COMMENTS
F17836 17836u --- NO COMMENTS
F17837 17837u --- NO COMMENTS
F17839 17839u --- NO COMMENTS
F1783 1783u --- NO COMMENTS
F17840 17840u --- NO COMMENTS
F17842 17842u --- NO COMMENTS
F17843 17843u --- NO COMMENTS
F17846 17846u --- NO COMMENTS
F1784 1784u --- NO COMMENTS
F1785 1785u --- NO COMMENTS
F17860 17860u --- NO COMMENTS
F17865 17865u --- NO COMMENTS
F17866 17866u --- NO COMMENTS
F1786 1786u --- NO COMMENTS
F1787 1787u --- NO COMMENTS
F17901 17901u --- NO COMMENTS
F17902 17902u --- NO COMMENTS
F17903 17903u --- NO COMMENTS
F17904 17904u --- NO COMMENTS
F17905 17905u --- NO COMMENTS
F17906 17906u --- NO COMMENTS
F17909 17909u --- NO COMMENTS
F1791 1791u --- NO COMMENTS
F17922 17922u --- NO COMMENTS
F17926 17926u --- NO COMMENTS
F1792 1792u --- NO COMMENTS
F1793 1793u --- NO COMMENTS
F1794 1794u --- NO COMMENTS
F17959 17959u --- NO COMMENTS
F17970 17970u --- NO COMMENTS
F1797 1797u --- NO COMMENTS
F1798 1798u --- NO COMMENTS
F1799 1799u --- NO COMMENTS
F1800 1800u --- NO COMMENTS
F1801 1801u --- NO COMMENTS
F18022 18022u --- NO COMMENTS
F18037 18037u --- NO COMMENTS
F18050 18050u --- NO COMMENTS
F18051 18051u --- NO COMMENTS
F18052 18052u --- NO COMMENTS
F18067 18067u --- NO COMMENTS
F1806 1806u --- NO COMMENTS
F18073 18073u --- NO COMMENTS
F1807 1807u --- NO COMMENTS
F18081 18081u --- NO COMMENTS
F1808 1808u --- NO COMMENTS
F1809 1809u --- NO COMMENTS
F18104 18104u --- NO COMMENTS
F1810 1810u --- NO COMMENTS
F18116 18116u --- NO COMMENTS
F18117 18117u --- NO COMMENTS
F18118 18118u --- NO COMMENTS
F18119 18119u --- NO COMMENTS
F1811 1811u --- NO COMMENTS
F18121 18121u --- NO COMMENTS
F1812 1812u --- NO COMMENTS
F1813 1813u --- NO COMMENTS
F1814 1814u --- NO COMMENTS
F18150 18150u --- NO COMMENTS
F18157 18157u --- NO COMMENTS
F1815 1815u --- NO COMMENTS
F1816 1816u --- NO COMMENTS
F1817 1817u --- NO COMMENTS
F1819 1819u --- NO COMMENTS
F1820 1820u --- NO COMMENTS
F18210 18210u --- NO COMMENTS
F1821 1821u --- NO COMMENTS
F1822 1822u --- NO COMMENTS
F18230 18230u --- NO COMMENTS
F18234 18234u --- NO COMMENTS
F18235 18235u --- NO COMMENTS
F18239 18239u --- NO COMMENTS
F1823 1823u --- NO COMMENTS
F18241 18241u --- NO COMMENTS
F18242 18242u --- NO COMMENTS
F1824 1824u --- NO COMMENTS
F18252 18252u --- NO COMMENTS
F18254 18254u --- NO COMMENTS
F18267 18267u --- NO COMMENTS
F182688 182688u --- NO COMMENTS
F182689 182689u --- NO COMMENTS
F182690 182690u --- NO COMMENTS
F182691 182691u --- NO COMMENTS
F182692 182692u --- NO COMMENTS
F182693 182693u --- NO COMMENTS
F182694 182694u --- NO COMMENTS
F182695 182695u --- NO COMMENTS
F182704 182704u --- NO COMMENTS
F182705 182705u --- NO COMMENTS
F182706 182706u --- NO COMMENTS
F182707 182707u --- NO COMMENTS
F182708 182708u --- NO COMMENTS
F182709 182709u --- NO COMMENTS
F182710 182710u --- NO COMMENTS
F182711 182711u --- NO COMMENTS
F182712 182712u --- NO COMMENTS
F182713 182713u --- NO COMMENTS
F182714 182714u --- NO COMMENTS
F182715 182715u --- NO COMMENTS
F182716 182716u --- NO COMMENTS
F182717 182717u --- NO COMMENTS
F182718 182718u --- NO COMMENTS
F182719 182719u --- NO COMMENTS
F182720 182720u --- NO COMMENTS
F182721 182721u --- NO COMMENTS
F182722 182722u --- NO COMMENTS
F182723 182723u --- NO COMMENTS
F182724 182724u --- NO COMMENTS
F182725 182725u --- NO COMMENTS
F182726 182726u --- NO COMMENTS
F182727 182727u --- NO COMMENTS
F182728 182728u --- NO COMMENTS
F182729 182729u --- NO COMMENTS
F182730 182730u --- NO COMMENTS
F182731 182731u --- NO COMMENTS
F182732 182732u --- NO COMMENTS
F182733 182733u --- NO COMMENTS
F182734 182734u --- NO COMMENTS
F182735 182735u --- NO COMMENTS
F182736 182736u --- NO COMMENTS
F182737 182737u --- NO COMMENTS
F182738 182738u --- NO COMMENTS
F182739 182739u --- NO COMMENTS
F182740 182740u --- NO COMMENTS
F182741 182741u --- NO COMMENTS
F182742 182742u --- NO COMMENTS
F182743 182743u --- NO COMMENTS
F182768 182768u --- NO COMMENTS
F182769 182769u --- NO COMMENTS
F182770 182770u --- NO COMMENTS
F182771 182771u --- NO COMMENTS
F182772 182772u --- NO COMMENTS
F182773 182773u --- NO COMMENTS
F182774 182774u --- NO COMMENTS
F182775 182775u --- NO COMMENTS
F182776 182776u --- NO COMMENTS
F182777 182777u --- NO COMMENTS
F182778 182778u --- NO COMMENTS
F182779 182779u --- NO COMMENTS
F182780 182780u --- NO COMMENTS
F182781 182781u --- NO COMMENTS
F182782 182782u --- NO COMMENTS
F182783 182783u --- NO COMMENTS
F18278 18278u --- NO COMMENTS
F18279 18279u --- NO COMMENTS
F1827 1827u --- NO COMMENTS
F18280 18280u --- NO COMMENTS
F18281 18281u --- NO COMMENTS
F18282 18282u --- NO COMMENTS
F18283 18283u --- NO COMMENTS
F182856 182856u --- NO COMMENTS
F182857 182857u --- NO COMMENTS
F182858 182858u --- NO COMMENTS
F182859 182859u --- NO COMMENTS
F18285 18285u --- NO COMMENTS
F182860 182860u --- NO COMMENTS
F182861 182861u --- NO COMMENTS
F182862 182862u --- NO COMMENTS
F182863 182863u --- NO COMMENTS
F18286 18286u --- NO COMMENTS
F182872 182872u --- NO COMMENTS
F182873 182873u --- NO COMMENTS
F182874 182874u --- NO COMMENTS
F182875 182875u --- NO COMMENTS
F182876 182876u --- NO COMMENTS
F182877 182877u --- NO COMMENTS
F182878 182878u --- NO COMMENTS
F182879 182879u --- NO COMMENTS
F18287 18287u --- NO COMMENTS
F182880 182880u --- NO COMMENTS
F182881 182881u --- NO COMMENTS
F182882 182882u --- NO COMMENTS
F182883 182883u --- NO COMMENTS
F182884 182884u --- NO COMMENTS
F182885 182885u --- NO COMMENTS
F182886 182886u --- NO COMMENTS
F182887 182887u --- NO COMMENTS
F182888 182888u --- NO COMMENTS
F182889 182889u --- NO COMMENTS
F182890 182890u --- NO COMMENTS
F182891 182891u --- NO COMMENTS
F182892 182892u --- NO COMMENTS
F182893 182893u --- NO COMMENTS
F182894 182894u --- NO COMMENTS
F182895 182895u --- NO COMMENTS
F182896 182896u --- NO COMMENTS
F182897 182897u --- NO COMMENTS
F182898 182898u --- NO COMMENTS
F182899 182899u --- NO COMMENTS
F1828 1828u --- NO COMMENTS
F182900 182900u --- NO COMMENTS
F182901 182901u --- NO COMMENTS
F182902 182902u --- NO COMMENTS
F182903 182903u --- NO COMMENTS
F182904 182904u --- NO COMMENTS
F182905 182905u --- NO COMMENTS
F182906 182906u --- NO COMMENTS
F182907 182907u --- NO COMMENTS
F182908 182908u --- NO COMMENTS
F182909 182909u --- NO COMMENTS
F182910 182910u --- NO COMMENTS
F182911 182911u --- NO COMMENTS
F182936 182936u --- NO COMMENTS
F182937 182937u --- NO COMMENTS
F182938 182938u --- NO COMMENTS
F182939 182939u --- NO COMMENTS
F182940 182940u --- NO COMMENTS
F182941 182941u --- NO COMMENTS
F182942 182942u --- NO COMMENTS
F182943 182943u --- NO COMMENTS
F182944 182944u --- NO COMMENTS
F182945 182945u --- NO COMMENTS
F182946 182946u --- NO COMMENTS
F182947 182947u --- NO COMMENTS
F182948 182948u --- NO COMMENTS
F182949 182949u --- NO COMMENTS
F182950 182950u --- NO COMMENTS
F182951 182951u --- NO COMMENTS
F1829 1829u --- NO COMMENTS
F183024 183024u --- NO COMMENTS
F183025 183025u --- NO COMMENTS
F183026 183026u --- NO COMMENTS
F183027 183027u --- NO COMMENTS
F183028 183028u --- NO COMMENTS
F183029 183029u --- NO COMMENTS
F183030 183030u --- NO COMMENTS
F183031 183031u --- NO COMMENTS
F183040 183040u --- NO COMMENTS
F183041 183041u --- NO COMMENTS
F183042 183042u --- NO COMMENTS
F183043 183043u --- NO COMMENTS
F183044 183044u --- NO COMMENTS
F183045 183045u --- NO COMMENTS
F183046 183046u --- NO COMMENTS
F183047 183047u --- NO COMMENTS
F183048 183048u --- NO COMMENTS
F183049 183049u --- NO COMMENTS
F18304 18304u --- NO COMMENTS
F183050 183050u --- NO COMMENTS
F183051 183051u --- NO COMMENTS
F183052 183052u --- NO COMMENTS
F183053 183053u --- NO COMMENTS
F183054 183054u --- NO COMMENTS
F183055 183055u --- NO COMMENTS
F183056 183056u --- NO COMMENTS
F183057 183057u --- NO COMMENTS
F183058 183058u --- NO COMMENTS
F183059 183059u --- NO COMMENTS
F183060 183060u --- NO COMMENTS
F183061 183061u --- NO COMMENTS
F183062 183062u --- NO COMMENTS
F183063 183063u --- NO COMMENTS
F183064 183064u --- NO COMMENTS
F183065 183065u --- NO COMMENTS
F183066 183066u --- NO COMMENTS
F183067 183067u --- NO COMMENTS
F183068 183068u --- NO COMMENTS
F183069 183069u --- NO COMMENTS
F183070 183070u --- NO COMMENTS
F183071 183071u --- NO COMMENTS
F183072 183072u --- NO COMMENTS
F183073 183073u --- NO COMMENTS
F183074 183074u --- NO COMMENTS
F183075 183075u --- NO COMMENTS
F183076 183076u --- NO COMMENTS
F183077 183077u --- NO COMMENTS
F183078 183078u --- NO COMMENTS
F183079 183079u --- NO COMMENTS
F18308 18308u --- NO COMMENTS
F1830 1830u --- NO COMMENTS
F183104 183104u --- NO COMMENTS
F183105 183105u --- NO COMMENTS
F183106 183106u --- NO COMMENTS
F183107 183107u --- NO COMMENTS
F183108 183108u --- NO COMMENTS
F183109 183109u --- NO COMMENTS
F183110 183110u --- NO COMMENTS
F183111 183111u --- NO COMMENTS
F183112 183112u --- NO COMMENTS
F183113 183113u --- NO COMMENTS
F183114 183114u --- NO COMMENTS
F183115 183115u --- NO COMMENTS
F183116 183116u --- NO COMMENTS
F183117 183117u --- NO COMMENTS
F183118 183118u --- NO COMMENTS
F183119 183119u --- NO COMMENTS
F183192 183192u --- NO COMMENTS
F183193 183193u --- NO COMMENTS
F183194 183194u --- NO COMMENTS
F183195 183195u --- NO COMMENTS
F183196 183196u --- NO COMMENTS
F183197 183197u --- NO COMMENTS
F183198 183198u --- NO COMMENTS
F183199 183199u --- NO COMMENTS
F1831 1831u --- NO COMMENTS
F183208 183208u --- NO COMMENTS
F183209 183209u --- NO COMMENTS
F183210 183210u --- NO COMMENTS
F183211 183211u --- NO COMMENTS
F183212 183212u --- NO COMMENTS
F183213 183213u --- NO COMMENTS
F183214 183214u --- NO COMMENTS
F183215 183215u --- NO COMMENTS
F183216 183216u --- NO COMMENTS
F183217 183217u --- NO COMMENTS
F183218 183218u --- NO COMMENTS
F183219 183219u --- NO COMMENTS
F183220 183220u --- NO COMMENTS
F183221 183221u --- NO COMMENTS
F183222 183222u --- NO COMMENTS
F183223 183223u --- NO COMMENTS
F183224 183224u --- NO COMMENTS
F183225 183225u --- NO COMMENTS
F183226 183226u --- NO COMMENTS
F183227 183227u --- NO COMMENTS
F183228 183228u --- NO COMMENTS
F183229 183229u --- NO COMMENTS
F183230 183230u --- NO COMMENTS
F183231 183231u --- NO COMMENTS
F183232 183232u --- NO COMMENTS
F183233 183233u --- NO COMMENTS
F183234 183234u --- NO COMMENTS
F183235 183235u --- NO COMMENTS
F183236 183236u --- NO COMMENTS
F183237 183237u --- NO COMMENTS
F183238 183238u --- NO COMMENTS
F183239 183239u --- NO COMMENTS
F183240 183240u --- NO COMMENTS
F183241 183241u --- NO COMMENTS
F183242 183242u --- NO COMMENTS
F183243 183243u --- NO COMMENTS
F183244 183244u --- NO COMMENTS
F183245 183245u --- NO COMMENTS
F183246 183246u --- NO COMMENTS
F183247 183247u --- NO COMMENTS
F18325 18325u --- NO COMMENTS
F183272 183272u --- NO COMMENTS
F183273 183273u --- NO COMMENTS
F183274 183274u --- NO COMMENTS
F183275 183275u --- NO COMMENTS
F183276 183276u --- NO COMMENTS
F183277 183277u --- NO COMMENTS
F183278 183278u --- NO COMMENTS
F183279 183279u --- NO COMMENTS
F183280 183280u --- NO COMMENTS
F183281 183281u --- NO COMMENTS
F183282 183282u --- NO COMMENTS
F183283 183283u --- NO COMMENTS
F183284 183284u --- NO COMMENTS
F183285 183285u --- NO COMMENTS
F183286 183286u --- NO COMMENTS
F183287 183287u --- NO COMMENTS
F18328 18328u --- NO COMMENTS
F1832 1832u --- NO COMMENTS
F18330 18330u --- NO COMMENTS
F18331 18331u --- NO COMMENTS
F183360 183360u --- NO COMMENTS
F183361 183361u --- NO COMMENTS
F183362 183362u --- NO COMMENTS
F183363 183363u --- NO COMMENTS
F183364 183364u --- NO COMMENTS
F183365 183365u --- NO COMMENTS
F183366 183366u --- NO COMMENTS
F183367 183367u --- NO COMMENTS
F18336 18336u --- NO COMMENTS
F183376 183376u --- NO COMMENTS
F183377 183377u --- NO COMMENTS
F183378 183378u --- NO COMMENTS
F183379 183379u --- NO COMMENTS
F18337 18337u --- NO COMMENTS
F183380 183380u --- NO COMMENTS
F183381 183381u --- NO COMMENTS
F183382 183382u --- NO COMMENTS
F183383 183383u --- NO COMMENTS
F183384 183384u --- NO COMMENTS
F183385 183385u --- NO COMMENTS
F183386 183386u --- NO COMMENTS
F183387 183387u --- NO COMMENTS
F183388 183388u --- NO COMMENTS
F183389 183389u --- NO COMMENTS
F18338 18338u --- NO COMMENTS
F183390 183390u --- NO COMMENTS
F183391 183391u --- NO COMMENTS
F183392 183392u --- NO COMMENTS
F183393 183393u --- NO COMMENTS
F183394 183394u --- NO COMMENTS
F183395 183395u --- NO COMMENTS
F183396 183396u --- NO COMMENTS
F183397 183397u --- NO COMMENTS
F183398 183398u --- NO COMMENTS
F183399 183399u --- NO COMMENTS
F18339 18339u --- NO COMMENTS
F1833 1833u --- NO COMMENTS
F183400 183400u --- NO COMMENTS
F183401 183401u --- NO COMMENTS
F183402 183402u --- NO COMMENTS
F183403 183403u --- NO COMMENTS
F183404 183404u --- NO COMMENTS
F183405 183405u --- NO COMMENTS
F183406 183406u --- NO COMMENTS
F183407 183407u --- NO COMMENTS
F183408 183408u --- NO COMMENTS
F183409 183409u --- NO COMMENTS
F183410 183410u --- NO COMMENTS
F183411 183411u --- NO COMMENTS
F183412 183412u --- NO COMMENTS
F183413 183413u --- NO COMMENTS
F183414 183414u --- NO COMMENTS
F183415 183415u --- NO COMMENTS
F18343 18343u --- NO COMMENTS
F183440 183440u --- NO COMMENTS
F183441 183441u --- NO COMMENTS
F183442 183442u --- NO COMMENTS
F183443 183443u --- NO COMMENTS
F183444 183444u --- NO COMMENTS
F183445 183445u --- NO COMMENTS
F183446 183446u --- NO COMMENTS
F183447 183447u --- NO COMMENTS
F183448 183448u --- NO COMMENTS
F183449 183449u --- NO COMMENTS
F183450 183450u --- NO COMMENTS
F183451 183451u --- NO COMMENTS
F183452 183452u --- NO COMMENTS
F183453 183453u --- NO COMMENTS
F183454 183454u --- NO COMMENTS
F183455 183455u --- NO COMMENTS
F18349 18349u --- NO COMMENTS
F1834 1834u --- NO COMMENTS
F183528 183528u --- NO COMMENTS
F183529 183529u --- NO COMMENTS
F183530 183530u --- NO COMMENTS
F183531 183531u --- NO COMMENTS
F183532 183532u --- NO COMMENTS
F183533 183533u --- NO COMMENTS
F183534 183534u --- NO COMMENTS
F183535 183535u --- NO COMMENTS
F183544 183544u --- NO COMMENTS
F183545 183545u --- NO COMMENTS
F183546 183546u --- NO COMMENTS
F183547 183547u --- NO COMMENTS
F183548 183548u --- NO COMMENTS
F183549 183549u --- NO COMMENTS
F183550 183550u --- NO COMMENTS
F183551 183551u --- NO COMMENTS
F183552 183552u --- NO COMMENTS
F183553 183553u --- NO COMMENTS
F183554 183554u --- NO COMMENTS
F183555 183555u --- NO COMMENTS
F183556 183556u --- NO COMMENTS
F183557 183557u --- NO COMMENTS
F183558 183558u --- NO COMMENTS
F183559 183559u --- NO COMMENTS
F183560 183560u --- NO COMMENTS
F183561 183561u --- NO COMMENTS
F183562 183562u --- NO COMMENTS
F183563 183563u --- NO COMMENTS
F183564 183564u --- NO COMMENTS
F183565 183565u --- NO COMMENTS
F183566 183566u --- NO COMMENTS
F183567 183567u --- NO COMMENTS
F183568 183568u --- NO COMMENTS
F183569 183569u --- NO COMMENTS
F183570 183570u --- NO COMMENTS
F183571 183571u --- NO COMMENTS
F183572 183572u --- NO COMMENTS
F183573 183573u --- NO COMMENTS
F183574 183574u --- NO COMMENTS
F183575 183575u --- NO COMMENTS
F183576 183576u --- NO COMMENTS
F183577 183577u --- NO COMMENTS
F183578 183578u --- NO COMMENTS
F183579 183579u --- NO COMMENTS
F183580 183580u --- NO COMMENTS
F183581 183581u --- NO COMMENTS
F183582 183582u --- NO COMMENTS
F183583 183583u --- NO COMMENTS
F1835 1835u --- NO COMMENTS
F183608 183608u --- NO COMMENTS
F183609 183609u --- NO COMMENTS
F183610 183610u --- NO COMMENTS
F183611 183611u --- NO COMMENTS
F183612 183612u --- NO COMMENTS
F183613 183613u --- NO COMMENTS
F183614 183614u --- NO COMMENTS
F183615 183615u --- NO COMMENTS
F183616 183616u --- NO COMMENTS
F183617 183617u --- NO COMMENTS
F183618 183618u --- NO COMMENTS
F183619 183619u --- NO COMMENTS
F18361 18361u --- NO COMMENTS
F183620 183620u --- NO COMMENTS
F183621 183621u --- NO COMMENTS
F183622 183622u --- NO COMMENTS
F183623 183623u --- NO COMMENTS
F183696 183696u --- NO COMMENTS
F183697 183697u --- NO COMMENTS
F183698 183698u --- NO COMMENTS
F183699 183699u --- NO COMMENTS
F1836 1836u --- NO COMMENTS
F183700 183700u --- NO COMMENTS
F183701 183701u --- NO COMMENTS
F183702 183702u --- NO COMMENTS
F183703 183703u --- NO COMMENTS
F183712 183712u --- NO COMMENTS
F183713 183713u --- NO COMMENTS
F183714 183714u --- NO COMMENTS
F183715 183715u --- NO COMMENTS
F183716 183716u --- NO COMMENTS
F183717 183717u --- NO COMMENTS
F183718 183718u --- NO COMMENTS
F183719 183719u --- NO COMMENTS
F183720 183720u --- NO COMMENTS
F183721 183721u --- NO COMMENTS
F183722 183722u --- NO COMMENTS
F183723 183723u --- NO COMMENTS
F183724 183724u --- NO COMMENTS
F183725 183725u --- NO COMMENTS
F183726 183726u --- NO COMMENTS
F183727 183727u --- NO COMMENTS
F183728 183728u --- NO COMMENTS
F183729 183729u --- NO COMMENTS
F183730 183730u --- NO COMMENTS
F183731 183731u --- NO COMMENTS
F183732 183732u --- NO COMMENTS
F183733 183733u --- NO COMMENTS
F183734 183734u --- NO COMMENTS
F183735 183735u --- NO COMMENTS
F183736 183736u --- NO COMMENTS
F183737 183737u --- NO COMMENTS
F183738 183738u --- NO COMMENTS
F183739 183739u --- NO COMMENTS
F183740 183740u --- NO COMMENTS
F183741 183741u --- NO COMMENTS
F183742 183742u --- NO COMMENTS
F183743 183743u --- NO COMMENTS
F183744 183744u --- NO COMMENTS
F183745 183745u --- NO COMMENTS
F183746 183746u --- NO COMMENTS
F183747 183747u --- NO COMMENTS
F183748 183748u --- NO COMMENTS
F183749 183749u --- NO COMMENTS
F183750 183750u --- NO COMMENTS
F183751 183751u --- NO COMMENTS
F183776 183776u --- NO COMMENTS
F183777 183777u --- NO COMMENTS
F183778 183778u --- NO COMMENTS
F183779 183779u --- NO COMMENTS
F183780 183780u --- NO COMMENTS
F183781 183781u --- NO COMMENTS
F183782 183782u --- NO COMMENTS
F183783 183783u --- NO COMMENTS
F183784 183784u --- NO COMMENTS
F183785 183785u --- NO COMMENTS
F183786 183786u --- NO COMMENTS
F183787 183787u --- NO COMMENTS
F183788 183788u --- NO COMMENTS
F183789 183789u --- NO COMMENTS
F183790 183790u --- NO COMMENTS
F183791 183791u --- NO COMMENTS
F1837 1837u --- NO COMMENTS
F183864 183864u --- NO COMMENTS
F183865 183865u --- NO COMMENTS
F183866 183866u --- NO COMMENTS
F183867 183867u --- NO COMMENTS
F183868 183868u --- NO COMMENTS
F183869 183869u --- NO COMMENTS
F183870 183870u --- NO COMMENTS
F183871 183871u --- NO COMMENTS
F183880 183880u --- NO COMMENTS
F183881 183881u --- NO COMMENTS
F183882 183882u --- NO COMMENTS
F183883 183883u --- NO COMMENTS
F183884 183884u --- NO COMMENTS
F183885 183885u --- NO COMMENTS
F183886 183886u --- NO COMMENTS
F183887 183887u --- NO COMMENTS
F183888 183888u --- NO COMMENTS
F183889 183889u --- NO COMMENTS
F183890 183890u --- NO COMMENTS
F183891 183891u --- NO COMMENTS
F183892 183892u --- NO COMMENTS
F183893 183893u --- NO COMMENTS
F183894 183894u --- NO COMMENTS
F183895 183895u --- NO COMMENTS
F183896 183896u --- NO COMMENTS
F183897 183897u --- NO COMMENTS
F183898 183898u --- NO COMMENTS
F183899 183899u --- NO COMMENTS
F1838 1838u --- NO COMMENTS
F183900 183900u --- NO COMMENTS
F183901 183901u --- NO COMMENTS
F183902 183902u --- NO COMMENTS
F183903 183903u --- NO COMMENTS
F183904 183904u --- NO COMMENTS
F183905 183905u --- NO COMMENTS
F183906 183906u --- NO COMMENTS
F183907 183907u --- NO COMMENTS
F183908 183908u --- NO COMMENTS
F183909 183909u --- NO COMMENTS
F183910 183910u --- NO COMMENTS
F183911 183911u --- NO COMMENTS
F183912 183912u --- NO COMMENTS
F183913 183913u --- NO COMMENTS
F183914 183914u --- NO COMMENTS
F183915 183915u --- NO COMMENTS
F183916 183916u --- NO COMMENTS
F183917 183917u --- NO COMMENTS
F183918 183918u --- NO COMMENTS
F183919 183919u --- NO COMMENTS
F18391 18391u --- NO COMMENTS
F183944 183944u --- NO COMMENTS
F183945 183945u --- NO COMMENTS
F183946 183946u --- NO COMMENTS
F183947 183947u --- NO COMMENTS
F183948 183948u --- NO COMMENTS
F183949 183949u --- NO COMMENTS
F18394 18394u --- NO COMMENTS
F183950 183950u --- NO COMMENTS
F183951 183951u --- NO COMMENTS
F183952 183952u --- NO COMMENTS
F183953 183953u --- NO COMMENTS
F183954 183954u --- NO COMMENTS
F183955 183955u --- NO COMMENTS
F183956 183956u --- NO COMMENTS
F183957 183957u --- NO COMMENTS
F183958 183958u --- NO COMMENTS
F183959 183959u --- NO COMMENTS
F1839 1839u --- NO COMMENTS
F184032 184032u --- NO COMMENTS
F184033 184033u --- NO COMMENTS
F184034 184034u --- NO COMMENTS
F184035 184035u --- NO COMMENTS
F184036 184036u --- NO COMMENTS
F184037 184037u --- NO COMMENTS
F184038 184038u --- NO COMMENTS
F184039 184039u --- NO COMMENTS
F184048 184048u --- NO COMMENTS
F184049 184049u --- NO COMMENTS
F184050 184050u --- NO COMMENTS
F184051 184051u --- NO COMMENTS
F184052 184052u --- NO COMMENTS
F184053 184053u --- NO COMMENTS
F184054 184054u --- NO COMMENTS
F184055 184055u --- NO COMMENTS
F184056 184056u --- NO COMMENTS
F184057 184057u --- NO COMMENTS
F184058 184058u --- NO COMMENTS
F184059 184059u --- NO COMMENTS
F184060 184060u --- NO COMMENTS
F184061 184061u --- NO COMMENTS
F184062 184062u --- NO COMMENTS
F184063 184063u --- NO COMMENTS
F184064 184064u --- NO COMMENTS
F184065 184065u --- NO COMMENTS
F184066 184066u --- NO COMMENTS
F184067 184067u --- NO COMMENTS
F184068 184068u --- NO COMMENTS
F184069 184069u --- NO COMMENTS
F184070 184070u --- NO COMMENTS
F184071 184071u --- NO COMMENTS
F184072 184072u --- NO COMMENTS
F184073 184073u --- NO COMMENTS
F184074 184074u --- NO COMMENTS
F184075 184075u --- NO COMMENTS
F184076 184076u --- NO COMMENTS
F184077 184077u --- NO COMMENTS
F184078 184078u --- NO COMMENTS
F184079 184079u --- NO COMMENTS
F18407 18407u --- NO COMMENTS
F184080 184080u --- NO COMMENTS
F184081 184081u --- NO COMMENTS
F184082 184082u --- NO COMMENTS
F184083 184083u --- NO COMMENTS
F184084 184084u --- NO COMMENTS
F184085 184085u --- NO COMMENTS
F184086 184086u --- NO COMMENTS
F184087 184087u --- NO COMMENTS
F18408 18408u --- NO COMMENTS
F1840 1840u --- NO COMMENTS
F184112 184112u --- NO COMMENTS
F184113 184113u --- NO COMMENTS
F184114 184114u --- NO COMMENTS
F184115 184115u --- NO COMMENTS
F184116 184116u --- NO COMMENTS
F184117 184117u --- NO COMMENTS
F184118 184118u --- NO COMMENTS
F184119 184119u --- NO COMMENTS
F184120 184120u --- NO COMMENTS
F184121 184121u --- NO COMMENTS
F184122 184122u --- NO COMMENTS
F184123 184123u --- NO COMMENTS
F184124 184124u --- NO COMMENTS
F184125 184125u --- NO COMMENTS
F184126 184126u --- NO COMMENTS
F184127 184127u --- NO COMMENTS
F18416 18416u --- NO COMMENTS
F184200 184200u --- NO COMMENTS
F184201 184201u --- NO COMMENTS
F184202 184202u --- NO COMMENTS
F184203 184203u --- NO COMMENTS
F184204 184204u --- NO COMMENTS
F184205 184205u --- NO COMMENTS
F184206 184206u --- NO COMMENTS
F184207 184207u --- NO COMMENTS
F184216 184216u --- NO COMMENTS
F184217 184217u --- NO COMMENTS
F184218 184218u --- NO COMMENTS
F184219 184219u --- NO COMMENTS
F184220 184220u --- NO COMMENTS
F184221 184221u --- NO COMMENTS
F184222 184222u --- NO COMMENTS
F184223 184223u --- NO COMMENTS
F184224 184224u --- NO COMMENTS
F184225 184225u --- NO COMMENTS
F184226 184226u --- NO COMMENTS
F184227 184227u --- NO COMMENTS
F184228 184228u --- NO COMMENTS
F184229 184229u --- NO COMMENTS
F184230 184230u --- NO COMMENTS
F184231 184231u --- NO COMMENTS
F184232 184232u --- NO COMMENTS
F184233 184233u --- NO COMMENTS
F184234 184234u --- NO COMMENTS
F184235 184235u --- NO COMMENTS
F184236 184236u --- NO COMMENTS
F184237 184237u --- NO COMMENTS
F184238 184238u --- NO COMMENTS
F184239 184239u --- NO COMMENTS
F184240 184240u --- NO COMMENTS
F184241 184241u --- NO COMMENTS
F184242 184242u --- NO COMMENTS
F184243 184243u --- NO COMMENTS
F184244 184244u --- NO COMMENTS
F184245 184245u --- NO COMMENTS
F184246 184246u --- NO COMMENTS
F184247 184247u --- NO COMMENTS
F184248 184248u --- NO COMMENTS
F184249 184249u --- NO COMMENTS
F184250 184250u --- NO COMMENTS
F184251 184251u --- NO COMMENTS
F184252 184252u --- NO COMMENTS
F184253 184253u --- NO COMMENTS
F184254 184254u --- NO COMMENTS
F184255 184255u --- NO COMMENTS
F184280 184280u --- NO COMMENTS
F184281 184281u --- NO COMMENTS
F184282 184282u --- NO COMMENTS
F184283 184283u --- NO COMMENTS
F184284 184284u --- NO COMMENTS
F184285 184285u --- NO COMMENTS
F184286 184286u --- NO COMMENTS
F184287 184287u --- NO COMMENTS
F184288 184288u --- NO COMMENTS
F184289 184289u --- NO COMMENTS
F184290 184290u --- NO COMMENTS
F184291 184291u --- NO COMMENTS
F184292 184292u --- NO COMMENTS
F184293 184293u --- NO COMMENTS
F184294 184294u --- NO COMMENTS
F184295 184295u --- NO COMMENTS
F18429 18429u --- NO COMMENTS
F18430 18430u --- NO COMMENTS
F184368 184368u --- NO COMMENTS
F184369 184369u --- NO COMMENTS
F184370 184370u --- NO COMMENTS
F184371 184371u --- NO COMMENTS
F184372 184372u --- NO COMMENTS
F184373 184373u --- NO COMMENTS
F184374 184374u --- NO COMMENTS
F184375 184375u --- NO COMMENTS
F184384 184384u --- NO COMMENTS
F184385 184385u --- NO COMMENTS
F184386 184386u --- NO COMMENTS
F184387 184387u --- NO COMMENTS
F184388 184388u --- NO COMMENTS
F184389 184389u --- NO COMMENTS
F184390 184390u --- NO COMMENTS
F184391 184391u --- NO COMMENTS
F184392 184392u --- NO COMMENTS
F184393 184393u --- NO COMMENTS
F184394 184394u --- NO COMMENTS
F184395 184395u --- NO COMMENTS
F184396 184396u --- NO COMMENTS
F184397 184397u --- NO COMMENTS
F184398 184398u --- NO COMMENTS
F184399 184399u --- NO COMMENTS
F184400 184400u --- NO COMMENTS
F184401 184401u --- NO COMMENTS
F184402 184402u --- NO COMMENTS
F184403 184403u --- NO COMMENTS
F184404 184404u --- NO COMMENTS
F184405 184405u --- NO COMMENTS
F184406 184406u --- NO COMMENTS
F184407 184407u --- NO COMMENTS
F184408 184408u --- NO COMMENTS
F184409 184409u --- NO COMMENTS
F184410 184410u --- NO COMMENTS
F184411 184411u --- NO COMMENTS
F184412 184412u --- NO COMMENTS
F184413 184413u --- NO COMMENTS
F184414 184414u --- NO COMMENTS
F184415 184415u --- NO COMMENTS
F184416 184416u --- NO COMMENTS
F184417 184417u --- NO COMMENTS
F184418 184418u --- NO COMMENTS
F184419 184419u --- NO COMMENTS
F184420 184420u --- NO COMMENTS
F184421 184421u --- NO COMMENTS
F184422 184422u --- NO COMMENTS
F184423 184423u --- NO COMMENTS
F18443 18443u --- NO COMMENTS
F184448 184448u --- NO COMMENTS
F184449 184449u --- NO COMMENTS
F184450 184450u --- NO COMMENTS
F184451 184451u --- NO COMMENTS
F184452 184452u --- NO COMMENTS
F184453 184453u --- NO COMMENTS
F184454 184454u --- NO COMMENTS
F184455 184455u --- NO COMMENTS
F184456 184456u --- NO COMMENTS
F184457 184457u --- NO COMMENTS
F184458 184458u --- NO COMMENTS
F184459 184459u --- NO COMMENTS
F18445 18445u --- NO COMMENTS
F184460 184460u --- NO COMMENTS
F184461 184461u --- NO COMMENTS
F184462 184462u --- NO COMMENTS
F184463 184463u --- NO COMMENTS
F18450 18450u --- NO COMMENTS
F184536 184536u --- NO COMMENTS
F184537 184537u --- NO COMMENTS
F184538 184538u --- NO COMMENTS
F184539 184539u --- NO COMMENTS
F184540 184540u --- NO COMMENTS
F184541 184541u --- NO COMMENTS
F184542 184542u --- NO COMMENTS
F184543 184543u --- NO COMMENTS
F184552 184552u --- NO COMMENTS
F184553 184553u --- NO COMMENTS
F184554 184554u --- NO COMMENTS
F184555 184555u --- NO COMMENTS
F184556 184556u --- NO COMMENTS
F184557 184557u --- NO COMMENTS
F184558 184558u --- NO COMMENTS
F184559 184559u --- NO COMMENTS
F184560 184560u --- NO COMMENTS
F184561 184561u --- NO COMMENTS
F184562 184562u --- NO COMMENTS
F184563 184563u --- NO COMMENTS
F184564 184564u --- NO COMMENTS
F184565 184565u --- NO COMMENTS
F184566 184566u --- NO COMMENTS
F184567 184567u --- NO COMMENTS
F184568 184568u --- NO COMMENTS
F184569 184569u --- NO COMMENTS
F18456 18456u --- NO COMMENTS
F184570 184570u --- NO COMMENTS
F184571 184571u --- NO COMMENTS
F184572 184572u --- NO COMMENTS
F184573 184573u --- NO COMMENTS
F184574 184574u --- NO COMMENTS
F184575 184575u --- NO COMMENTS
F184576 184576u --- NO COMMENTS
F184577 184577u --- NO COMMENTS
F184578 184578u --- NO COMMENTS
F184579 184579u --- NO COMMENTS
F18457 18457u --- NO COMMENTS
F184580 184580u --- NO COMMENTS
F184581 184581u --- NO COMMENTS
F184582 184582u --- NO COMMENTS
F184583 184583u --- NO COMMENTS
F184584 184584u --- NO COMMENTS
F184585 184585u --- NO COMMENTS
F184586 184586u --- NO COMMENTS
F184587 184587u --- NO COMMENTS
F184588 184588u --- NO COMMENTS
F184589 184589u --- NO COMMENTS
F18458 18458u --- NO COMMENTS
F184590 184590u --- NO COMMENTS
F184591 184591u --- NO COMMENTS
F18459 18459u --- NO COMMENTS
F18460 18460u --- NO COMMENTS
F184616 184616u --- NO COMMENTS
F184617 184617u --- NO COMMENTS
F184618 184618u --- NO COMMENTS
F184619 184619u --- NO COMMENTS
F184620 184620u --- NO COMMENTS
F184621 184621u --- NO COMMENTS
F184622 184622u --- NO COMMENTS
F184623 184623u --- NO COMMENTS
F184624 184624u --- NO COMMENTS
F184625 184625u --- NO COMMENTS
F184626 184626u --- NO COMMENTS
F184627 184627u --- NO COMMENTS
F184628 184628u --- NO COMMENTS
F184629 184629u --- NO COMMENTS
F184630 184630u --- NO COMMENTS
F184631 184631u --- NO COMMENTS
F18467 18467u --- NO COMMENTS
F18468 18468u --- NO COMMENTS
F18469 18469u --- NO COMMENTS
F184704 184704u --- NO COMMENTS
F184705 184705u --- NO COMMENTS
F184706 184706u --- NO COMMENTS
F184707 184707u --- NO COMMENTS
F184708 184708u --- NO COMMENTS
F184709 184709u --- NO COMMENTS
F18470 18470u --- NO COMMENTS
F184710 184710u --- NO COMMENTS
F184711 184711u --- NO COMMENTS
F18471 18471u --- NO COMMENTS
F184720 184720u --- NO COMMENTS
F184721 184721u --- NO COMMENTS
F184722 184722u --- NO COMMENTS
F184723 184723u --- NO COMMENTS
F184724 184724u --- NO COMMENTS
F184725 184725u --- NO COMMENTS
F184726 184726u --- NO COMMENTS
F184727 184727u --- NO COMMENTS
F184728 184728u --- NO COMMENTS
F184729 184729u --- NO COMMENTS
F18472 18472u --- NO COMMENTS
F184730 184730u --- NO COMMENTS
F184731 184731u --- NO COMMENTS
F184732 184732u --- NO COMMENTS
F184733 184733u --- NO COMMENTS
F184734 184734u --- NO COMMENTS
F184735 184735u --- NO COMMENTS
F184736 184736u --- NO COMMENTS
F184737 184737u --- NO COMMENTS
F184738 184738u --- NO COMMENTS
F184739 184739u --- NO COMMENTS
F18473 18473u --- NO COMMENTS
F184740 184740u --- NO COMMENTS
F184741 184741u --- NO COMMENTS
F184742 184742u --- NO COMMENTS
F184743 184743u --- NO COMMENTS
F184744 184744u --- NO COMMENTS
F184745 184745u --- NO COMMENTS
F184746 184746u --- NO COMMENTS
F184747 184747u --- NO COMMENTS
F184748 184748u --- NO COMMENTS
F184749 184749u --- NO COMMENTS
F18474 18474u --- NO COMMENTS
F184750 184750u --- NO COMMENTS
F184751 184751u --- NO COMMENTS
F184752 184752u --- NO COMMENTS
F184753 184753u --- NO COMMENTS
F184754 184754u --- NO COMMENTS
F184755 184755u --- NO COMMENTS
F184756 184756u --- NO COMMENTS
F184757 184757u --- NO COMMENTS
F184758 184758u --- NO COMMENTS
F184759 184759u --- NO COMMENTS
F18475 18475u --- NO COMMENTS
F18476 18476u --- NO COMMENTS
F18477 18477u --- NO COMMENTS
F184784 184784u --- NO COMMENTS
F184785 184785u --- NO COMMENTS
F184786 184786u --- NO COMMENTS
F184787 184787u --- NO COMMENTS
F184788 184788u --- NO COMMENTS
F184789 184789u --- NO COMMENTS
F184790 184790u --- NO COMMENTS
F184791 184791u --- NO COMMENTS
F184792 184792u --- NO COMMENTS
F184793 184793u --- NO COMMENTS
F184794 184794u --- NO COMMENTS
F184795 184795u --- NO COMMENTS
F184796 184796u --- NO COMMENTS
F184797 184797u --- NO COMMENTS
F184798 184798u --- NO COMMENTS
F184799 184799u --- NO COMMENTS
F184872 184872u --- NO COMMENTS
F184873 184873u --- NO COMMENTS
F184874 184874u --- NO COMMENTS
F184875 184875u --- NO COMMENTS
F184876 184876u --- NO COMMENTS
F184877 184877u --- NO COMMENTS
F184878 184878u --- NO COMMENTS
F184879 184879u --- NO COMMENTS
F184888 184888u --- NO COMMENTS
F184889 184889u --- NO COMMENTS
F184890 184890u --- NO COMMENTS
F184891 184891u --- NO COMMENTS
F184892 184892u --- NO COMMENTS
F184893 184893u --- NO COMMENTS
F184894 184894u --- NO COMMENTS
F184895 184895u --- NO COMMENTS
F184896 184896u --- NO COMMENTS
F184897 184897u --- NO COMMENTS
F184898 184898u --- NO COMMENTS
F184899 184899u --- NO COMMENTS
F184900 184900u --- NO COMMENTS
F184901 184901u --- NO COMMENTS
F184902 184902u --- NO COMMENTS
F184903 184903u --- NO COMMENTS
F184904 184904u --- NO COMMENTS
F184905 184905u --- NO COMMENTS
F184906 184906u --- NO COMMENTS
F184907 184907u --- NO COMMENTS
F184908 184908u --- NO COMMENTS
F184909 184909u --- NO COMMENTS
F184910 184910u --- NO COMMENTS
F184911 184911u --- NO COMMENTS
F184912 184912u --- NO COMMENTS
F184913 184913u --- NO COMMENTS
F184914 184914u --- NO COMMENTS
F184915 184915u --- NO COMMENTS
F184916 184916u --- NO COMMENTS
F184917 184917u --- NO COMMENTS
F184918 184918u --- NO COMMENTS
F184919 184919u --- NO COMMENTS
F184920 184920u --- NO COMMENTS
F184921 184921u --- NO COMMENTS
F184922 184922u --- NO COMMENTS
F184923 184923u --- NO COMMENTS
F184924 184924u --- NO COMMENTS
F184925 184925u --- NO COMMENTS
F184926 184926u --- NO COMMENTS
F184927 184927u --- NO COMMENTS
F184952 184952u --- NO COMMENTS
F184953 184953u --- NO COMMENTS
F184954 184954u --- NO COMMENTS
F184955 184955u --- NO COMMENTS
F184956 184956u --- NO COMMENTS
F184957 184957u --- NO COMMENTS
F184958 184958u --- NO COMMENTS
F184959 184959u --- NO COMMENTS
F184960 184960u --- NO COMMENTS
F184961 184961u --- NO COMMENTS
F184962 184962u --- NO COMMENTS
F184963 184963u --- NO COMMENTS
F184964 184964u --- NO COMMENTS
F184965 184965u --- NO COMMENTS
F184966 184966u --- NO COMMENTS
F184967 184967u --- NO COMMENTS
F18496 18496u --- NO COMMENTS
F18497 18497u --- NO COMMENTS
F18498 18498u --- NO COMMENTS
F18508 18508u --- NO COMMENTS
F18509 18509u --- NO COMMENTS
F18510 18510u --- NO COMMENTS
F18511 18511u --- NO COMMENTS
F18512 18512u --- NO COMMENTS
F18513 18513u --- NO COMMENTS
F18518 18518u --- NO COMMENTS
F18519 18519u --- NO COMMENTS
F18520 18520u --- NO COMMENTS
F18521 18521u --- NO COMMENTS
F1852 1852u --- NO COMMENTS
F1853 1853u --- NO COMMENTS
F18571 18571u --- NO COMMENTS
F18572 18572u --- NO COMMENTS
F18573 18573u --- NO COMMENTS
F185984 185984u --- NO COMMENTS
F185985 185985u --- NO COMMENTS
F185986 185986u --- NO COMMENTS
F185987 185987u --- NO COMMENTS
F185988 185988u --- NO COMMENTS
F185989 185989u --- NO COMMENTS
F185990 185990u --- NO COMMENTS
F185991 185991u --- NO COMMENTS
F1859 1859u --- NO COMMENTS
F186000 186000u --- NO COMMENTS
F186001 186001u --- NO COMMENTS
F186002 186002u --- NO COMMENTS
F186003 186003u --- NO COMMENTS
F186004 186004u --- NO COMMENTS
F186005 186005u --- NO COMMENTS
F186006 186006u --- NO COMMENTS
F186007 186007u --- NO COMMENTS
F186008 186008u --- NO COMMENTS
F186009 186009u --- NO COMMENTS
F186010 186010u --- NO COMMENTS
F186011 186011u --- NO COMMENTS
F186012 186012u --- NO COMMENTS
F186013 186013u --- NO COMMENTS
F186014 186014u --- NO COMMENTS
F186015 186015u --- NO COMMENTS
F186016 186016u --- NO COMMENTS
F186017 186017u --- NO COMMENTS
F186018 186018u --- NO COMMENTS
F186019 186019u --- NO COMMENTS
F186020 186020u --- NO COMMENTS
F186021 186021u --- NO COMMENTS
F186022 186022u --- NO COMMENTS
F186023 186023u --- NO COMMENTS
F186024 186024u --- NO COMMENTS
F186025 186025u --- NO COMMENTS
F186026 186026u --- NO COMMENTS
F186027 186027u --- NO COMMENTS
F186028 186028u --- NO COMMENTS
F186029 186029u --- NO COMMENTS
F186030 186030u --- NO COMMENTS
F186031 186031u --- NO COMMENTS
F186032 186032u --- NO COMMENTS
F186033 186033u --- NO COMMENTS
F186034 186034u --- NO COMMENTS
F186035 186035u --- NO COMMENTS
F186036 186036u --- NO COMMENTS
F186037 186037u --- NO COMMENTS
F186038 186038u --- NO COMMENTS
F186039 186039u --- NO COMMENTS
F186064 186064u --- NO COMMENTS
F186065 186065u --- NO COMMENTS
F186066 186066u --- NO COMMENTS
F186067 186067u --- NO COMMENTS
F186068 186068u --- NO COMMENTS
F186069 186069u --- NO COMMENTS
F186070 186070u --- NO COMMENTS
F186071 186071u --- NO COMMENTS
F186072 186072u --- NO COMMENTS
F186073 186073u --- NO COMMENTS
F186074 186074u --- NO COMMENTS
F186075 186075u --- NO COMMENTS
F186076 186076u --- NO COMMENTS
F186077 186077u --- NO COMMENTS
F186078 186078u --- NO COMMENTS
F186079 186079u --- NO COMMENTS
F186152 186152u --- NO COMMENTS
F186153 186153u --- NO COMMENTS
F186154 186154u --- NO COMMENTS
F186155 186155u --- NO COMMENTS
F186156 186156u --- NO COMMENTS
F186157 186157u --- NO COMMENTS
F186158 186158u --- NO COMMENTS
F186159 186159u --- NO COMMENTS
F186168 186168u --- NO COMMENTS
F186169 186169u --- NO COMMENTS
F186170 186170u --- NO COMMENTS
F186171 186171u --- NO COMMENTS
F186172 186172u --- NO COMMENTS
F186173 186173u --- NO COMMENTS
F186174 186174u --- NO COMMENTS
F186175 186175u --- NO COMMENTS
F186176 186176u --- NO COMMENTS
F186177 186177u --- NO COMMENTS
F186178 186178u --- NO COMMENTS
F186179 186179u --- NO COMMENTS
F186180 186180u --- NO COMMENTS
F186181 186181u --- NO COMMENTS
F186182 186182u --- NO COMMENTS
F186183 186183u --- NO COMMENTS
F186184 186184u --- NO COMMENTS
F186185 186185u --- NO COMMENTS
F186186 186186u --- NO COMMENTS
F186187 186187u --- NO COMMENTS
F186188 186188u --- NO COMMENTS
F186189 186189u --- NO COMMENTS
F186190 186190u --- NO COMMENTS
F186191 186191u --- NO COMMENTS
F186192 186192u --- NO COMMENTS
F186193 186193u --- NO COMMENTS
F186194 186194u --- NO COMMENTS
F186195 186195u --- NO COMMENTS
F186196 186196u --- NO COMMENTS
F186197 186197u --- NO COMMENTS
F186198 186198u --- NO COMMENTS
F186199 186199u --- NO COMMENTS
F1861 1861u --- NO COMMENTS
F186200 186200u --- NO COMMENTS
F186201 186201u --- NO COMMENTS
F186202 186202u --- NO COMMENTS
F186203 186203u --- NO COMMENTS
F186204 186204u --- NO COMMENTS
F186205 186205u --- NO COMMENTS
F186206 186206u --- NO COMMENTS
F186207 186207u --- NO COMMENTS
F18621 18621u --- NO COMMENTS
F186232 186232u --- NO COMMENTS
F186233 186233u --- NO COMMENTS
F186234 186234u --- NO COMMENTS
F186235 186235u --- NO COMMENTS
F186236 186236u --- NO COMMENTS
F186237 186237u --- NO COMMENTS
F186238 186238u --- NO COMMENTS
F186239 186239u --- NO COMMENTS
F186240 186240u --- NO COMMENTS
F186241 186241u --- NO COMMENTS
F186242 186242u --- NO COMMENTS
F186243 186243u --- NO COMMENTS
F186244 186244u --- NO COMMENTS
F186245 186245u --- NO COMMENTS
F186246 186246u --- NO COMMENTS
F186247 186247u --- NO COMMENTS
F18627 18627u --- NO COMMENTS
F18628 18628u --- NO COMMENTS
F1862 1862u --- NO COMMENTS
F186320 186320u --- NO COMMENTS
F186321 186321u --- NO COMMENTS
F186322 186322u --- NO COMMENTS
F186323 186323u --- NO COMMENTS
F186324 186324u --- NO COMMENTS
F186325 186325u --- NO COMMENTS
F186326 186326u --- NO COMMENTS
F186327 186327u --- NO COMMENTS
F186336 186336u --- NO COMMENTS
F186337 186337u --- NO COMMENTS
F186338 186338u --- NO COMMENTS
F186339 186339u --- NO COMMENTS
F186340 186340u --- NO COMMENTS
F186341 186341u --- NO COMMENTS
F186342 186342u --- NO COMMENTS
F186343 186343u --- NO COMMENTS
F186344 186344u --- NO COMMENTS
F186345 186345u --- NO COMMENTS
F186346 186346u --- NO COMMENTS
F186347 186347u --- NO COMMENTS
F186348 186348u --- NO COMMENTS
F186349 186349u --- NO COMMENTS
F186350 186350u --- NO COMMENTS
F186351 186351u --- NO COMMENTS
F186352 186352u --- NO COMMENTS
F186353 186353u --- NO COMMENTS
F186354 186354u --- NO COMMENTS
F186355 186355u --- NO COMMENTS
F186356 186356u --- NO COMMENTS
F186357 186357u --- NO COMMENTS
F186358 186358u --- NO COMMENTS
F186359 186359u --- NO COMMENTS
F186360 186360u --- NO COMMENTS
F186361 186361u --- NO COMMENTS
F186362 186362u --- NO COMMENTS
F186363 186363u --- NO COMMENTS
F186364 186364u --- NO COMMENTS
F186365 186365u --- NO COMMENTS
F186366 186366u --- NO COMMENTS
F186367 186367u --- NO COMMENTS
F186368 186368u --- NO COMMENTS
F186369 186369u --- NO COMMENTS
F186370 186370u --- NO COMMENTS
F186371 186371u --- NO COMMENTS
F186372 186372u --- NO COMMENTS
F186373 186373u --- NO COMMENTS
F186374 186374u --- NO COMMENTS
F186375 186375u --- NO COMMENTS
F18639 18639u --- NO COMMENTS
F1863 1863u --- NO COMMENTS
F186400 186400u --- NO COMMENTS
F186401 186401u --- NO COMMENTS
F186402 186402u --- NO COMMENTS
F186403 186403u --- NO COMMENTS
F186404 186404u --- NO COMMENTS
F186405 186405u --- NO COMMENTS
F186406 186406u --- NO COMMENTS
F186407 186407u --- NO COMMENTS
F186408 186408u --- NO COMMENTS
F186409 186409u --- NO COMMENTS
F186410 186410u --- NO COMMENTS
F186411 186411u --- NO COMMENTS
F186412 186412u --- NO COMMENTS
F186413 186413u --- NO COMMENTS
F186414 186414u --- NO COMMENTS
F186415 186415u --- NO COMMENTS
F186488 186488u --- NO COMMENTS
F186489 186489u --- NO COMMENTS
F186490 186490u --- NO COMMENTS
F186491 186491u --- NO COMMENTS
F186492 186492u --- NO COMMENTS
F186493 186493u --- NO COMMENTS
F186494 186494u --- NO COMMENTS
F186495 186495u --- NO COMMENTS
F1864 1864u --- NO COMMENTS
F186504 186504u --- NO COMMENTS
F186505 186505u --- NO COMMENTS
F186506 186506u --- NO COMMENTS
F186507 186507u --- NO COMMENTS
F186508 186508u --- NO COMMENTS
F186509 186509u --- NO COMMENTS
F18650 18650u --- NO COMMENTS
F186510 186510u --- NO COMMENTS
F186511 186511u --- NO COMMENTS
F186512 186512u --- NO COMMENTS
F186513 186513u --- NO COMMENTS
F186514 186514u --- NO COMMENTS
F186515 186515u --- NO COMMENTS
F186516 186516u --- NO COMMENTS
F186517 186517u --- NO COMMENTS
F186518 186518u --- NO COMMENTS
F186519 186519u --- NO COMMENTS
F18651 18651u --- NO COMMENTS
F186520 186520u --- NO COMMENTS
F186521 186521u --- NO COMMENTS
F186522 186522u --- NO COMMENTS
F186523 186523u --- NO COMMENTS
F186524 186524u --- NO COMMENTS
F186525 186525u --- NO COMMENTS
F186526 186526u --- NO COMMENTS
F186527 186527u --- NO COMMENTS
F186528 186528u --- NO COMMENTS
F186529 186529u --- NO COMMENTS
F186530 186530u --- NO COMMENTS
F186531 186531u --- NO COMMENTS
F186532 186532u --- NO COMMENTS
F186533 186533u --- NO COMMENTS
F186534 186534u --- NO COMMENTS
F186535 186535u --- NO COMMENTS
F186536 186536u --- NO COMMENTS
F186537 186537u --- NO COMMENTS
F186538 186538u --- NO COMMENTS
F186539 186539u --- NO COMMENTS
F186540 186540u --- NO COMMENTS
F186541 186541u --- NO COMMENTS
F186542 186542u --- NO COMMENTS
F186543 186543u --- NO COMMENTS
F186568 186568u --- NO COMMENTS
F186569 186569u --- NO COMMENTS
F186570 186570u --- NO COMMENTS
F186571 186571u --- NO COMMENTS
F186572 186572u --- NO COMMENTS
F186573 186573u --- NO COMMENTS
F186574 186574u --- NO COMMENTS
F186575 186575u --- NO COMMENTS
F186576 186576u --- NO COMMENTS
F186577 186577u --- NO COMMENTS
F186578 186578u --- NO COMMENTS
F186579 186579u --- NO COMMENTS
F18657 18657u --- NO COMMENTS
F186580 186580u --- NO COMMENTS
F186581 186581u --- NO COMMENTS
F186582 186582u --- NO COMMENTS
F186583 186583u --- NO COMMENTS
F1865 1865u --- NO COMMENTS
F186656 186656u --- NO COMMENTS
F186657 186657u --- NO COMMENTS
F186658 186658u --- NO COMMENTS
F186659 186659u --- NO COMMENTS
F186660 186660u --- NO COMMENTS
F186661 186661u --- NO COMMENTS
F186662 186662u --- NO COMMENTS
F186663 186663u --- NO COMMENTS
F186672 186672u --- NO COMMENTS
F186673 186673u --- NO COMMENTS
F186674 186674u --- NO COMMENTS
F186675 186675u --- NO COMMENTS
F186676 186676u --- NO COMMENTS
F186677 186677u --- NO COMMENTS
F186678 186678u --- NO COMMENTS
F186679 186679u --- NO COMMENTS
F186680 186680u --- NO COMMENTS
F186681 186681u --- NO COMMENTS
F186682 186682u --- NO COMMENTS
F186683 186683u --- NO COMMENTS
F186684 186684u --- NO COMMENTS
F186685 186685u --- NO COMMENTS
F186686 186686u --- NO COMMENTS
F186687 186687u --- NO COMMENTS
F186688 186688u --- NO COMMENTS
F186689 186689u --- NO COMMENTS
F186690 186690u --- NO COMMENTS
F186691 186691u --- NO COMMENTS
F186692 186692u --- NO COMMENTS
F186693 186693u --- NO COMMENTS
F186694 186694u --- NO COMMENTS
F186695 186695u --- NO COMMENTS
F186696 186696u --- NO COMMENTS
F186697 186697u --- NO COMMENTS
F186698 186698u --- NO COMMENTS
F186699 186699u --- NO COMMENTS
F1866 1866u --- NO COMMENTS
F186700 186700u --- NO COMMENTS
F186701 186701u --- NO COMMENTS
F186702 186702u --- NO COMMENTS
F186703 186703u --- NO COMMENTS
F186704 186704u --- NO COMMENTS
F186705 186705u --- NO COMMENTS
F186706 186706u --- NO COMMENTS
F186707 186707u --- NO COMMENTS
F186708 186708u --- NO COMMENTS
F186709 186709u --- NO COMMENTS
F186710 186710u --- NO COMMENTS
F186711 186711u --- NO COMMENTS
F186736 186736u --- NO COMMENTS
F186737 186737u --- NO COMMENTS
F186738 186738u --- NO COMMENTS
F186739 186739u --- NO COMMENTS
F186740 186740u --- NO COMMENTS
F186741 186741u --- NO COMMENTS
F186742 186742u --- NO COMMENTS
F186743 186743u --- NO COMMENTS
F186744 186744u --- NO COMMENTS
F186745 186745u --- NO COMMENTS
F186746 186746u --- NO COMMENTS
F186747 186747u --- NO COMMENTS
F186748 186748u --- NO COMMENTS
F186749 186749u --- NO COMMENTS
F186750 186750u --- NO COMMENTS
F186751 186751u --- NO COMMENTS
F1867 1867u --- NO COMMENTS
F186824 186824u --- NO COMMENTS
F186825 186825u --- NO COMMENTS
F186826 186826u --- NO COMMENTS
F186827 186827u --- NO COMMENTS
F186828 186828u --- NO COMMENTS
F186829 186829u --- NO COMMENTS
F186830 186830u --- NO COMMENTS
F186831 186831u --- NO COMMENTS
F186840 186840u --- NO COMMENTS
F186841 186841u --- NO COMMENTS
F186842 186842u --- NO COMMENTS
F186843 186843u --- NO COMMENTS
F186844 186844u --- NO COMMENTS
F186845 186845u --- NO COMMENTS
F186846 186846u --- NO COMMENTS
F186847 186847u --- NO COMMENTS
F186848 186848u --- NO COMMENTS
F186849 186849u --- NO COMMENTS
F186850 186850u --- NO COMMENTS
F186851 186851u --- NO COMMENTS
F186852 186852u --- NO COMMENTS
F186853 186853u --- NO COMMENTS
F186854 186854u --- NO COMMENTS
F186855 186855u --- NO COMMENTS
F186856 186856u --- NO COMMENTS
F186857 186857u --- NO COMMENTS
F186858 186858u --- NO COMMENTS
F186859 186859u --- NO COMMENTS
F186860 186860u --- NO COMMENTS
F186861 186861u --- NO COMMENTS
F186862 186862u --- NO COMMENTS
F186863 186863u --- NO COMMENTS
F186864 186864u --- NO COMMENTS
F186865 186865u --- NO COMMENTS
F186866 186866u --- NO COMMENTS
F186867 186867u --- NO COMMENTS
F186868 186868u --- NO COMMENTS
F186869 186869u --- NO COMMENTS
F186870 186870u --- NO COMMENTS
F186871 186871u --- NO COMMENTS
F186872 186872u --- NO COMMENTS
F186873 186873u --- NO COMMENTS
F186874 186874u --- NO COMMENTS
F186875 186875u --- NO COMMENTS
F186876 186876u --- NO COMMENTS
F186877 186877u --- NO COMMENTS
F186878 186878u --- NO COMMENTS
F186879 186879u --- NO COMMENTS
F186904 186904u --- NO COMMENTS
F186905 186905u --- NO COMMENTS
F186906 186906u --- NO COMMENTS
F186907 186907u --- NO COMMENTS
F186908 186908u --- NO COMMENTS
F186909 186909u --- NO COMMENTS
F186910 186910u --- NO COMMENTS
F186911 186911u --- NO COMMENTS
F186912 186912u --- NO COMMENTS
F186913 186913u --- NO COMMENTS
F186914 186914u --- NO COMMENTS
F186915 186915u --- NO COMMENTS
F186916 186916u --- NO COMMENTS
F186917 186917u --- NO COMMENTS
F186918 186918u --- NO COMMENTS
F186919 186919u --- NO COMMENTS
F186992 186992u --- NO COMMENTS
F186993 186993u --- NO COMMENTS
F186994 186994u --- NO COMMENTS
F186995 186995u --- NO COMMENTS
F186996 186996u --- NO COMMENTS
F186997 186997u --- NO COMMENTS
F186998 186998u --- NO COMMENTS
F186999 186999u --- NO COMMENTS
F1869 1869u --- NO COMMENTS
F187008 187008u --- NO COMMENTS
F187009 187009u --- NO COMMENTS
F187010 187010u --- NO COMMENTS
F187011 187011u --- NO COMMENTS
F187012 187012u --- NO COMMENTS
F187013 187013u --- NO COMMENTS
F187014 187014u --- NO COMMENTS
F187015 187015u --- NO COMMENTS
F187016 187016u --- NO COMMENTS
F187017 187017u --- NO COMMENTS
F187018 187018u --- NO COMMENTS
F187019 187019u --- NO COMMENTS
F187020 187020u --- NO COMMENTS
F187021 187021u --- NO COMMENTS
F187022 187022u --- NO COMMENTS
F187023 187023u --- NO COMMENTS
F187024 187024u --- NO COMMENTS
F187025 187025u --- NO COMMENTS
F187026 187026u --- NO COMMENTS
F187027 187027u --- NO COMMENTS
F187028 187028u --- NO COMMENTS
F187029 187029u --- NO COMMENTS
F187030 187030u --- NO COMMENTS
F187031 187031u --- NO COMMENTS
F187032 187032u --- NO COMMENTS
F187033 187033u --- NO COMMENTS
F187034 187034u --- NO COMMENTS
F187035 187035u --- NO COMMENTS
F187036 187036u --- NO COMMENTS
F187037 187037u --- NO COMMENTS
F187038 187038u --- NO COMMENTS
F187039 187039u --- NO COMMENTS
F187040 187040u --- NO COMMENTS
F187041 187041u --- NO COMMENTS
F187042 187042u --- NO COMMENTS
F187043 187043u --- NO COMMENTS
F187044 187044u --- NO COMMENTS
F187045 187045u --- NO COMMENTS
F187046 187046u --- NO COMMENTS
F187047 187047u --- NO COMMENTS
F187072 187072u --- NO COMMENTS
F187073 187073u --- NO COMMENTS
F187074 187074u --- NO COMMENTS
F187075 187075u --- NO COMMENTS
F187076 187076u --- NO COMMENTS
F187077 187077u --- NO COMMENTS
F187078 187078u --- NO COMMENTS
F187079 187079u --- NO COMMENTS
F187080 187080u --- NO COMMENTS
F187081 187081u --- NO COMMENTS
F187082 187082u --- NO COMMENTS
F187083 187083u --- NO COMMENTS
F187084 187084u --- NO COMMENTS
F187085 187085u --- NO COMMENTS
F187086 187086u --- NO COMMENTS
F187087 187087u --- NO COMMENTS
F187160 187160u --- NO COMMENTS
F187161 187161u --- NO COMMENTS
F187162 187162u --- NO COMMENTS
F187163 187163u --- NO COMMENTS
F187164 187164u --- NO COMMENTS
F187165 187165u --- NO COMMENTS
F187166 187166u --- NO COMMENTS
F187167 187167u --- NO COMMENTS
F187176 187176u --- NO COMMENTS
F187177 187177u --- NO COMMENTS
F187178 187178u --- NO COMMENTS
F187179 187179u --- NO COMMENTS
F187180 187180u --- NO COMMENTS
F187181 187181u --- NO COMMENTS
F187182 187182u --- NO COMMENTS
F187183 187183u --- NO COMMENTS
F187184 187184u --- NO COMMENTS
F187185 187185u --- NO COMMENTS
F187186 187186u --- NO COMMENTS
F187187 187187u --- NO COMMENTS
F187188 187188u --- NO COMMENTS
F187189 187189u --- NO COMMENTS
F187190 187190u --- NO COMMENTS
F187191 187191u --- NO COMMENTS
F187192 187192u --- NO COMMENTS
F187193 187193u --- NO COMMENTS
F187194 187194u --- NO COMMENTS
F187195 187195u --- NO COMMENTS
F187196 187196u --- NO COMMENTS
F187197 187197u --- NO COMMENTS
F187198 187198u --- NO COMMENTS
F187199 187199u --- NO COMMENTS
F187200 187200u --- NO COMMENTS
F187201 187201u --- NO COMMENTS
F187202 187202u --- NO COMMENTS
F187203 187203u --- NO COMMENTS
F187204 187204u --- NO COMMENTS
F187205 187205u --- NO COMMENTS
F187206 187206u --- NO COMMENTS
F187207 187207u --- NO COMMENTS
F187208 187208u --- NO COMMENTS
F187209 187209u --- NO COMMENTS
F187210 187210u --- NO COMMENTS
F187211 187211u --- NO COMMENTS
F187212 187212u --- NO COMMENTS
F187213 187213u --- NO COMMENTS
F187214 187214u --- NO COMMENTS
F187215 187215u --- NO COMMENTS
F187240 187240u --- NO COMMENTS
F187241 187241u --- NO COMMENTS
F187242 187242u --- NO COMMENTS
F187243 187243u --- NO COMMENTS
F187244 187244u --- NO COMMENTS
F187245 187245u --- NO COMMENTS
F187246 187246u --- NO COMMENTS
F187247 187247u --- NO COMMENTS
F187248 187248u --- NO COMMENTS
F187249 187249u --- NO COMMENTS
F187250 187250u --- NO COMMENTS
F187251 187251u --- NO COMMENTS
F187252 187252u --- NO COMMENTS
F187253 187253u --- NO COMMENTS
F187254 187254u --- NO COMMENTS
F187255 187255u --- NO COMMENTS
F18731 18731u --- NO COMMENTS
F187328 187328u --- NO COMMENTS
F187329 187329u --- NO COMMENTS
F187330 187330u --- NO COMMENTS
F187331 187331u --- NO COMMENTS
F187332 187332u --- NO COMMENTS
F187333 187333u --- NO COMMENTS
F187334 187334u --- NO COMMENTS
F187335 187335u --- NO COMMENTS
F187344 187344u --- NO COMMENTS
F187345 187345u --- NO COMMENTS
F187346 187346u --- NO COMMENTS
F187347 187347u --- NO COMMENTS
F187348 187348u --- NO COMMENTS
F187349 187349u --- NO COMMENTS
F187350 187350u --- NO COMMENTS
F187351 187351u --- NO COMMENTS
F187352 187352u --- NO COMMENTS
F187353 187353u --- NO COMMENTS
F187354 187354u --- NO COMMENTS
F187355 187355u --- NO COMMENTS
F187356 187356u --- NO COMMENTS
F187357 187357u --- NO COMMENTS
F187358 187358u --- NO COMMENTS
F187359 187359u --- NO COMMENTS
F187360 187360u --- NO COMMENTS
F187361 187361u --- NO COMMENTS
F187362 187362u --- NO COMMENTS
F187363 187363u --- NO COMMENTS
F187364 187364u --- NO COMMENTS
F187365 187365u --- NO COMMENTS
F187366 187366u --- NO COMMENTS
F187367 187367u --- NO COMMENTS
F187368 187368u --- NO COMMENTS
F187369 187369u --- NO COMMENTS
F187370 187370u --- NO COMMENTS
F187371 187371u --- NO COMMENTS
F187372 187372u --- NO COMMENTS
F187373 187373u --- NO COMMENTS
F187374 187374u --- NO COMMENTS
F187375 187375u --- NO COMMENTS
F187376 187376u --- NO COMMENTS
F187377 187377u --- NO COMMENTS
F187378 187378u --- NO COMMENTS
F187379 187379u --- NO COMMENTS
F187380 187380u --- NO COMMENTS
F187381 187381u --- NO COMMENTS
F187382 187382u --- NO COMMENTS
F187383 187383u --- NO COMMENTS
F187408 187408u --- NO COMMENTS
F187409 187409u --- NO COMMENTS
F187410 187410u --- NO COMMENTS
F187411 187411u --- NO COMMENTS
F187412 187412u --- NO COMMENTS
F187413 187413u --- NO COMMENTS
F187414 187414u --- NO COMMENTS
F187415 187415u --- NO COMMENTS
F187416 187416u --- NO COMMENTS
F187417 187417u --- NO COMMENTS
F187418 187418u --- NO COMMENTS
F187419 187419u --- NO COMMENTS
F187420 187420u --- NO COMMENTS
F187421 187421u --- NO COMMENTS
F187422 187422u --- NO COMMENTS
F187423 187423u --- NO COMMENTS
F18784 18784u --- NO COMMENTS
F18796 18796u --- NO COMMENTS
F18797 18797u --- NO COMMENTS
F18800 18800u --- NO COMMENTS
F18801 18801u --- NO COMMENTS
F18802 18802u --- NO COMMENTS
F18806 18806u --- NO COMMENTS
F18811 18811u --- NO COMMENTS
F188528 188528u --- NO COMMENTS
F188529 188529u --- NO COMMENTS
F188530 188530u --- NO COMMENTS
F188531 188531u --- NO COMMENTS
F188532 188532u --- NO COMMENTS
F188533 188533u --- NO COMMENTS
F188534 188534u --- NO COMMENTS
F188535 188535u --- NO COMMENTS
F188544 188544u --- NO COMMENTS
F188545 188545u --- NO COMMENTS
F188546 188546u --- NO COMMENTS
F188547 188547u --- NO COMMENTS
F188548 188548u --- NO COMMENTS
F188549 188549u --- NO COMMENTS
F188550 188550u --- NO COMMENTS
F188551 188551u --- NO COMMENTS
F188552 188552u --- NO COMMENTS
F188553 188553u --- NO COMMENTS
F188554 188554u --- NO COMMENTS
F188555 188555u --- NO COMMENTS
F188556 188556u --- NO COMMENTS
F188557 188557u --- NO COMMENTS
F188558 188558u --- NO COMMENTS
F188559 188559u --- NO COMMENTS
F188560 188560u --- NO COMMENTS
F188561 188561u --- NO COMMENTS
F188562 188562u --- NO COMMENTS
F188563 188563u --- NO COMMENTS
F188564 188564u --- NO COMMENTS
F188565 188565u --- NO COMMENTS
F188566 188566u --- NO COMMENTS
F188567 188567u --- NO COMMENTS
F188568 188568u --- NO COMMENTS
F188569 188569u --- NO COMMENTS
F188570 188570u --- NO COMMENTS
F188571 188571u --- NO COMMENTS
F188572 188572u --- NO COMMENTS
F188573 188573u --- NO COMMENTS
F188574 188574u --- NO COMMENTS
F188575 188575u --- NO COMMENTS
F188576 188576u --- NO COMMENTS
F188577 188577u --- NO COMMENTS
F188578 188578u --- NO COMMENTS
F188579 188579u --- NO COMMENTS
F188580 188580u --- NO COMMENTS
F188581 188581u --- NO COMMENTS
F188582 188582u --- NO COMMENTS
F188583 188583u --- NO COMMENTS
F188608 188608u --- NO COMMENTS
F188609 188609u --- NO COMMENTS
F188610 188610u --- NO COMMENTS
F188611 188611u --- NO COMMENTS
F188612 188612u --- NO COMMENTS
F188613 188613u --- NO COMMENTS
F188614 188614u --- NO COMMENTS
F188615 188615u --- NO COMMENTS
F188616 188616u --- NO COMMENTS
F188617 188617u --- NO COMMENTS
F188618 188618u --- NO COMMENTS
F188619 188619u --- NO COMMENTS
F188620 188620u --- NO COMMENTS
F188621 188621u --- NO COMMENTS
F188622 188622u --- NO COMMENTS
F188623 188623u --- NO COMMENTS
F188696 188696u --- NO COMMENTS
F188697 188697u --- NO COMMENTS
F188698 188698u --- NO COMMENTS
F188699 188699u --- NO COMMENTS
F188700 188700u --- NO COMMENTS
F188701 188701u --- NO COMMENTS
F188702 188702u --- NO COMMENTS
F188703 188703u --- NO COMMENTS
F188712 188712u --- NO COMMENTS
F188713 188713u --- NO COMMENTS
F188714 188714u --- NO COMMENTS
F188715 188715u --- NO COMMENTS
F188716 188716u --- NO COMMENTS
F188717 188717u --- NO COMMENTS
F188718 188718u --- NO COMMENTS
F188719 188719u --- NO COMMENTS
F188720 188720u --- NO COMMENTS
F188721 188721u --- NO COMMENTS
F188722 188722u --- NO COMMENTS
F188723 188723u --- NO COMMENTS
F188724 188724u --- NO COMMENTS
F188725 188725u --- NO COMMENTS
F188726 188726u --- NO COMMENTS
F188727 188727u --- NO COMMENTS
F188728 188728u --- NO COMMENTS
F188729 188729u --- NO COMMENTS
F188730 188730u --- NO COMMENTS
F188731 188731u --- NO COMMENTS
F188732 188732u --- NO COMMENTS
F188733 188733u --- NO COMMENTS
F188734 188734u --- NO COMMENTS
F188735 188735u --- NO COMMENTS
F188736 188736u --- NO COMMENTS
F188737 188737u --- NO COMMENTS
F188738 188738u --- NO COMMENTS
F188739 188739u --- NO COMMENTS
F188740 188740u --- NO COMMENTS
F188741 188741u --- NO COMMENTS
F188742 188742u --- NO COMMENTS
F188743 188743u --- NO COMMENTS
F188744 188744u --- NO COMMENTS
F188745 188745u --- NO COMMENTS
F188746 188746u --- NO COMMENTS
F188747 188747u --- NO COMMENTS
F188748 188748u --- NO COMMENTS
F188749 188749u --- NO COMMENTS
F188750 188750u --- NO COMMENTS
F188751 188751u --- NO COMMENTS
F188776 188776u --- NO COMMENTS
F188777 188777u --- NO COMMENTS
F188778 188778u --- NO COMMENTS
F188779 188779u --- NO COMMENTS
F188780 188780u --- NO COMMENTS
F188781 188781u --- NO COMMENTS
F188782 188782u --- NO COMMENTS
F188783 188783u --- NO COMMENTS
F188784 188784u --- NO COMMENTS
F188785 188785u --- NO COMMENTS
F188786 188786u --- NO COMMENTS
F188787 188787u --- NO COMMENTS
F188788 188788u --- NO COMMENTS
F188789 188789u --- NO COMMENTS
F188790 188790u --- NO COMMENTS
F188791 188791u --- NO COMMENTS
F1887 1887u --- NO COMMENTS
F188864 188864u --- NO COMMENTS
F188865 188865u --- NO COMMENTS
F188866 188866u --- NO COMMENTS
F188867 188867u --- NO COMMENTS
F188868 188868u --- NO COMMENTS
F188869 188869u --- NO COMMENTS
F188870 188870u --- NO COMMENTS
F188871 188871u --- NO COMMENTS
F188872 188872u --- NO COMMENTS
F188873 188873u --- NO COMMENTS
F188874 188874u --- NO COMMENTS
F188875 188875u --- NO COMMENTS
F188876 188876u --- NO COMMENTS
F188877 188877u --- NO COMMENTS
F188878 188878u --- NO COMMENTS
F188879 188879u --- NO COMMENTS
F1888 1888u --- NO COMMENTS
F188904 188904u --- NO COMMENTS
F188905 188905u --- NO COMMENTS
F188906 188906u --- NO COMMENTS
F188907 188907u --- NO COMMENTS
F188908 188908u --- NO COMMENTS
F188909 188909u --- NO COMMENTS
F188910 188910u --- NO COMMENTS
F188911 188911u --- NO COMMENTS
F188912 188912u --- NO COMMENTS
F188913 188913u --- NO COMMENTS
F188914 188914u --- NO COMMENTS
F188915 188915u --- NO COMMENTS
F188916 188916u --- NO COMMENTS
F188917 188917u --- NO COMMENTS
F188918 188918u --- NO COMMENTS
F188919 188919u --- NO COMMENTS
F188968 188968u --- NO COMMENTS
F188969 188969u --- NO COMMENTS
F188970 188970u --- NO COMMENTS
F188971 188971u --- NO COMMENTS
F188972 188972u --- NO COMMENTS
F188973 188973u --- NO COMMENTS
F188974 188974u --- NO COMMENTS
F188975 188975u --- NO COMMENTS
F188976 188976u --- NO COMMENTS
F188977 188977u --- NO COMMENTS
F188978 188978u --- NO COMMENTS
F188979 188979u --- NO COMMENTS
F188980 188980u --- NO COMMENTS
F188981 188981u --- NO COMMENTS
F188982 188982u --- NO COMMENTS
F188983 188983u --- NO COMMENTS
F188984 188984u --- NO COMMENTS
F188985 188985u --- NO COMMENTS
F188986 188986u --- NO COMMENTS
F188987 188987u --- NO COMMENTS
F188988 188988u --- NO COMMENTS
F188989 188989u --- NO COMMENTS
F188990 188990u --- NO COMMENTS
F188991 188991u --- NO COMMENTS
F188992 188992u --- NO COMMENTS
F188993 188993u --- NO COMMENTS
F188994 188994u --- NO COMMENTS
F188995 188995u --- NO COMMENTS
F188996 188996u --- NO COMMENTS
F188997 188997u --- NO COMMENTS
F188998 188998u --- NO COMMENTS
F188999 188999u --- NO COMMENTS
F1889 1889u --- NO COMMENTS
F0188 188u --- NO COMMENTS
F189032 189032u --- NO COMMENTS
F189033 189033u --- NO COMMENTS
F189034 189034u --- NO COMMENTS
F189035 189035u --- NO COMMENTS
F189036 189036u --- NO COMMENTS
F189037 189037u --- NO COMMENTS
F189038 189038u --- NO COMMENTS
F189039 189039u --- NO COMMENTS
F18905 18905u --- NO COMMENTS
F18906 18906u --- NO COMMENTS
F18907 18907u --- NO COMMENTS
F189088 189088u --- NO COMMENTS
F189089 189089u --- NO COMMENTS
F189090 189090u --- NO COMMENTS
F189091 189091u --- NO COMMENTS
F189092 189092u --- NO COMMENTS
F189093 189093u --- NO COMMENTS
F189094 189094u --- NO COMMENTS
F189095 189095u --- NO COMMENTS
F189096 189096u --- NO COMMENTS
F189097 189097u --- NO COMMENTS
F189098 189098u --- NO COMMENTS
F189099 189099u --- NO COMMENTS
F1890 1890u --- NO COMMENTS
F189100 189100u --- NO COMMENTS
F189101 189101u --- NO COMMENTS
F189102 189102u --- NO COMMENTS
F189103 189103u --- NO COMMENTS
F189104 189104u --- NO COMMENTS
F189105 189105u --- NO COMMENTS
F189106 189106u --- NO COMMENTS
F189107 189107u --- NO COMMENTS
F189108 189108u --- NO COMMENTS
F189109 189109u --- NO COMMENTS
F189110 189110u --- NO COMMENTS
F189111 189111u --- NO COMMENTS
F189112 189112u --- NO COMMENTS
F189113 189113u --- NO COMMENTS
F189114 189114u --- NO COMMENTS
F189115 189115u --- NO COMMENTS
F189116 189116u --- NO COMMENTS
F189117 189117u --- NO COMMENTS
F189118 189118u --- NO COMMENTS
F189119 189119u --- NO COMMENTS
F189152 189152u --- NO COMMENTS
F189153 189153u --- NO COMMENTS
F189154 189154u --- NO COMMENTS
F189155 189155u --- NO COMMENTS
F189156 189156u --- NO COMMENTS
F189157 189157u --- NO COMMENTS
F189158 189158u --- NO COMMENTS
F189159 189159u --- NO COMMENTS
F1891 1891u --- NO COMMENTS
F189208 189208u --- NO COMMENTS
F189209 189209u --- NO COMMENTS
F18920 18920u --- NO COMMENTS
F189210 189210u --- NO COMMENTS
F189211 189211u --- NO COMMENTS
F189212 189212u --- NO COMMENTS
F189213 189213u --- NO COMMENTS
F189214 189214u --- NO COMMENTS
F189215 189215u --- NO COMMENTS
F189224 189224u --- NO COMMENTS
F189225 189225u --- NO COMMENTS
F189226 189226u --- NO COMMENTS
F189227 189227u --- NO COMMENTS
F189228 189228u --- NO COMMENTS
F189229 189229u --- NO COMMENTS
F189230 189230u --- NO COMMENTS
F189231 189231u --- NO COMMENTS
F189232 189232u --- NO COMMENTS
F189233 189233u --- NO COMMENTS
F189234 189234u --- NO COMMENTS
F189235 189235u --- NO COMMENTS
F189236 189236u --- NO COMMENTS
F189237 189237u --- NO COMMENTS
F189238 189238u --- NO COMMENTS
F189239 189239u --- NO COMMENTS
F189240 189240u --- NO COMMENTS
F189241 189241u --- NO COMMENTS
F189242 189242u --- NO COMMENTS
F189243 189243u --- NO COMMENTS
F189244 189244u --- NO COMMENTS
F189245 189245u --- NO COMMENTS
F189246 189246u --- NO COMMENTS
F189247 189247u --- NO COMMENTS
F189248 189248u --- NO COMMENTS
F189249 189249u --- NO COMMENTS
F189250 189250u --- NO COMMENTS
F189251 189251u --- NO COMMENTS
F189252 189252u --- NO COMMENTS
F189253 189253u --- NO COMMENTS
F189254 189254u --- NO COMMENTS
F189255 189255u --- NO COMMENTS
F189256 189256u --- NO COMMENTS
F189257 189257u --- NO COMMENTS
F189258 189258u --- NO COMMENTS
F189259 189259u --- NO COMMENTS
F189260 189260u --- NO COMMENTS
F189261 189261u --- NO COMMENTS
F189262 189262u --- NO COMMENTS
F189263 189263u --- NO COMMENTS
F189288 189288u --- NO COMMENTS
F189289 189289u --- NO COMMENTS
F189290 189290u --- NO COMMENTS
F189291 189291u --- NO COMMENTS
F189292 189292u --- NO COMMENTS
F189293 189293u --- NO COMMENTS
F189294 189294u --- NO COMMENTS
F189295 189295u --- NO COMMENTS
F189296 189296u --- NO COMMENTS
F189297 189297u --- NO COMMENTS
F189298 189298u --- NO COMMENTS
F189299 189299u --- NO COMMENTS
F189300 189300u --- NO COMMENTS
F189301 189301u --- NO COMMENTS
F189302 189302u --- NO COMMENTS
F189303 189303u --- NO COMMENTS
F18930 18930u --- NO COMMENTS
F189376 189376u --- NO COMMENTS
F189377 189377u --- NO COMMENTS
F189378 189378u --- NO COMMENTS
F189379 189379u --- NO COMMENTS
F189380 189380u --- NO COMMENTS
F189381 189381u --- NO COMMENTS
F189382 189382u --- NO COMMENTS
F189383 189383u --- NO COMMENTS
F189392 189392u --- NO COMMENTS
F189393 189393u --- NO COMMENTS
F189394 189394u --- NO COMMENTS
F189395 189395u --- NO COMMENTS
F189396 189396u --- NO COMMENTS
F189397 189397u --- NO COMMENTS
F189398 189398u --- NO COMMENTS
F189399 189399u --- NO COMMENTS
F1893 1893u --- NO COMMENTS
F189400 189400u --- NO COMMENTS
F189401 189401u --- NO COMMENTS
F189402 189402u --- NO COMMENTS
F189403 189403u --- NO COMMENTS
F189404 189404u --- NO COMMENTS
F189405 189405u --- NO COMMENTS
F189406 189406u --- NO COMMENTS
F189407 189407u --- NO COMMENTS
F189408 189408u --- NO COMMENTS
F189409 189409u --- NO COMMENTS
F18940 18940u --- NO COMMENTS
F189410 189410u --- NO COMMENTS
F189411 189411u --- NO COMMENTS
F189412 189412u --- NO COMMENTS
F189413 189413u --- NO COMMENTS
F189414 189414u --- NO COMMENTS
F189415 189415u --- NO COMMENTS
F189416 189416u --- NO COMMENTS
F189417 189417u --- NO COMMENTS
F189418 189418u --- NO COMMENTS
F189419 189419u --- NO COMMENTS
F189420 189420u --- NO COMMENTS
F189421 189421u --- NO COMMENTS
F189422 189422u --- NO COMMENTS
F189423 189423u --- NO COMMENTS
F189424 189424u --- NO COMMENTS
F189425 189425u --- NO COMMENTS
F189426 189426u --- NO COMMENTS
F189427 189427u --- NO COMMENTS
F189428 189428u --- NO COMMENTS
F189429 189429u --- NO COMMENTS
F189430 189430u --- NO COMMENTS
F189431 189431u --- NO COMMENTS
F189456 189456u --- NO COMMENTS
F189457 189457u --- NO COMMENTS
F189458 189458u --- NO COMMENTS
F189459 189459u --- NO COMMENTS
F189460 189460u --- NO COMMENTS
F189461 189461u --- NO COMMENTS
F189462 189462u --- NO COMMENTS
F189463 189463u --- NO COMMENTS
F189464 189464u --- NO COMMENTS
F189465 189465u --- NO COMMENTS
F189466 189466u --- NO COMMENTS
F189467 189467u --- NO COMMENTS
F189468 189468u --- NO COMMENTS
F189469 189469u --- NO COMMENTS
F189470 189470u --- NO COMMENTS
F189471 189471u --- NO COMMENTS
F189544 189544u --- NO COMMENTS
F189545 189545u --- NO COMMENTS
F189546 189546u --- NO COMMENTS
F189547 189547u --- NO COMMENTS
F189548 189548u --- NO COMMENTS
F189549 189549u --- NO COMMENTS
F189550 189550u --- NO COMMENTS
F189551 189551u --- NO COMMENTS
F189552 189552u --- NO COMMENTS
F189553 189553u --- NO COMMENTS
F189554 189554u --- NO COMMENTS
F189555 189555u --- NO COMMENTS
F189556 189556u --- NO COMMENTS
F189557 189557u --- NO COMMENTS
F189558 189558u --- NO COMMENTS
F189559 189559u --- NO COMMENTS
F189584 189584u --- NO COMMENTS
F189585 189585u --- NO COMMENTS
F189586 189586u --- NO COMMENTS
F189587 189587u --- NO COMMENTS
F189588 189588u --- NO COMMENTS
F189589 189589u --- NO COMMENTS
F189590 189590u --- NO COMMENTS
F189591 189591u --- NO COMMENTS
F189592 189592u --- NO COMMENTS
F189593 189593u --- NO COMMENTS
F189594 189594u --- NO COMMENTS
F189595 189595u --- NO COMMENTS
F189596 189596u --- NO COMMENTS
F189597 189597u --- NO COMMENTS
F189598 189598u --- NO COMMENTS
F189599 189599u --- NO COMMENTS
F18962 18962u --- NO COMMENTS
F189648 189648u --- NO COMMENTS
F189649 189649u --- NO COMMENTS
F189650 189650u --- NO COMMENTS
F189651 189651u --- NO COMMENTS
F189652 189652u --- NO COMMENTS
F189653 189653u --- NO COMMENTS
F189654 189654u --- NO COMMENTS
F189655 189655u --- NO COMMENTS
F189656 189656u --- NO COMMENTS
F189657 189657u --- NO COMMENTS
F189658 189658u --- NO COMMENTS
F189659 189659u --- NO COMMENTS
F189660 189660u --- NO COMMENTS
F189661 189661u --- NO COMMENTS
F189662 189662u --- NO COMMENTS
F189663 189663u --- NO COMMENTS
F189664 189664u --- NO COMMENTS
F189665 189665u --- NO COMMENTS
F189666 189666u --- NO COMMENTS
F189667 189667u --- NO COMMENTS
F189668 189668u --- NO COMMENTS
F189669 189669u --- NO COMMENTS
F189670 189670u --- NO COMMENTS
F189671 189671u --- NO COMMENTS
F189672 189672u --- NO COMMENTS
F189673 189673u --- NO COMMENTS
F189674 189674u --- NO COMMENTS
F189675 189675u --- NO COMMENTS
F189676 189676u --- NO COMMENTS
F189677 189677u --- NO COMMENTS
F189678 189678u --- NO COMMENTS
F189679 189679u --- NO COMMENTS
F189712 189712u --- NO COMMENTS
F189713 189713u --- NO COMMENTS
F189714 189714u --- NO COMMENTS
F189715 189715u --- NO COMMENTS
F189716 189716u --- NO COMMENTS
F189717 189717u --- NO COMMENTS
F189718 189718u --- NO COMMENTS
F189719 189719u --- NO COMMENTS
F18971 18971u --- NO COMMENTS
F189768 189768u --- NO COMMENTS
F189769 189769u --- NO COMMENTS
F189770 189770u --- NO COMMENTS
F189771 189771u --- NO COMMENTS
F189772 189772u --- NO COMMENTS
F189773 189773u --- NO COMMENTS
F189774 189774u --- NO COMMENTS
F189775 189775u --- NO COMMENTS
F189776 189776u --- NO COMMENTS
F189777 189777u --- NO COMMENTS
F189778 189778u --- NO COMMENTS
F189779 189779u --- NO COMMENTS
F189780 189780u --- NO COMMENTS
F189781 189781u --- NO COMMENTS
F189782 189782u --- NO COMMENTS
F189783 189783u --- NO COMMENTS
F189784 189784u --- NO COMMENTS
F189785 189785u --- NO COMMENTS
F189786 189786u --- NO COMMENTS
F189787 189787u --- NO COMMENTS
F189788 189788u --- NO COMMENTS
F189789 189789u --- NO COMMENTS
F189790 189790u --- NO COMMENTS
F189791 189791u --- NO COMMENTS
F189792 189792u --- NO COMMENTS
F189793 189793u --- NO COMMENTS
F189794 189794u --- NO COMMENTS
F189795 189795u --- NO COMMENTS
F189796 189796u --- NO COMMENTS
F189797 189797u --- NO COMMENTS
F189798 189798u --- NO COMMENTS
F189799 189799u --- NO COMMENTS
F189832 189832u --- NO COMMENTS
F189833 189833u --- NO COMMENTS
F189834 189834u --- NO COMMENTS
F189835 189835u --- NO COMMENTS
F189836 189836u --- NO COMMENTS
F189837 189837u --- NO COMMENTS
F189838 189838u --- NO COMMENTS
F189839 189839u --- NO COMMENTS
F189888 189888u --- NO COMMENTS
F189889 189889u --- NO COMMENTS
F189890 189890u --- NO COMMENTS
F189891 189891u --- NO COMMENTS
F189892 189892u --- NO COMMENTS
F189893 189893u --- NO COMMENTS
F189894 189894u --- NO COMMENTS
F189895 189895u --- NO COMMENTS
F189896 189896u --- NO COMMENTS
F189897 189897u --- NO COMMENTS
F189898 189898u --- NO COMMENTS
F189899 189899u --- NO COMMENTS
F189900 189900u --- NO COMMENTS
F189901 189901u --- NO COMMENTS
F189902 189902u --- NO COMMENTS
F189903 189903u --- NO COMMENTS
F189904 189904u --- NO COMMENTS
F189905 189905u --- NO COMMENTS
F189906 189906u --- NO COMMENTS
F189907 189907u --- NO COMMENTS
F189908 189908u --- NO COMMENTS
F189909 189909u --- NO COMMENTS
F189910 189910u --- NO COMMENTS
F189911 189911u --- NO COMMENTS
F189912 189912u --- NO COMMENTS
F189913 189913u --- NO COMMENTS
F189914 189914u --- NO COMMENTS
F189915 189915u --- NO COMMENTS
F189916 189916u --- NO COMMENTS
F189917 189917u --- NO COMMENTS
F189918 189918u --- NO COMMENTS
F189919 189919u --- NO COMMENTS
F18991 18991u --- NO COMMENTS
F189952 189952u --- NO COMMENTS
F189953 189953u --- NO COMMENTS
F189954 189954u --- NO COMMENTS
F189955 189955u --- NO COMMENTS
F189956 189956u --- NO COMMENTS
F189957 189957u --- NO COMMENTS
F189958 189958u --- NO COMMENTS
F189959 189959u --- NO COMMENTS
F190008 190008u --- NO COMMENTS
F190009 190009u --- NO COMMENTS
F190010 190010u --- NO COMMENTS
F190011 190011u --- NO COMMENTS
F190012 190012u --- NO COMMENTS
F190013 190013u --- NO COMMENTS
F190014 190014u --- NO COMMENTS
F190015 190015u --- NO COMMENTS
F190016 190016u --- NO COMMENTS
F190017 190017u --- NO COMMENTS
F190018 190018u --- NO COMMENTS
F190019 190019u --- NO COMMENTS
F190020 190020u --- NO COMMENTS
F190021 190021u --- NO COMMENTS
F190022 190022u --- NO COMMENTS
F190023 190023u --- NO COMMENTS
F190024 190024u --- NO COMMENTS
F190025 190025u --- NO COMMENTS
F190026 190026u --- NO COMMENTS
F190027 190027u --- NO COMMENTS
F190028 190028u --- NO COMMENTS
F190029 190029u --- NO COMMENTS
F190030 190030u --- NO COMMENTS
F190031 190031u --- NO COMMENTS
F190032 190032u --- NO COMMENTS
F190033 190033u --- NO COMMENTS
F190034 190034u --- NO COMMENTS
F190035 190035u --- NO COMMENTS
F190036 190036u --- NO COMMENTS
F190037 190037u --- NO COMMENTS
F190038 190038u --- NO COMMENTS
F190039 190039u --- NO COMMENTS
F190072 190072u --- NO COMMENTS
F190073 190073u --- NO COMMENTS
F190074 190074u --- NO COMMENTS
F190075 190075u --- NO COMMENTS
F190076 190076u --- NO COMMENTS
F190077 190077u --- NO COMMENTS
F190078 190078u --- NO COMMENTS
F190079 190079u --- NO COMMENTS
F190128 190128u --- NO COMMENTS
F190129 190129u --- NO COMMENTS
F190130 190130u --- NO COMMENTS
F190131 190131u --- NO COMMENTS
F190132 190132u --- NO COMMENTS
F190133 190133u --- NO COMMENTS
F190134 190134u --- NO COMMENTS
F190135 190135u --- NO COMMENTS
F190136 190136u --- NO COMMENTS
F190137 190137u --- NO COMMENTS
F190138 190138u --- NO COMMENTS
F190139 190139u --- NO COMMENTS
F190140 190140u --- NO COMMENTS
F190141 190141u --- NO COMMENTS
F190142 190142u --- NO COMMENTS
F190143 190143u --- NO COMMENTS
F190144 190144u --- NO COMMENTS
F190145 190145u --- NO COMMENTS
F190146 190146u --- NO COMMENTS
F190147 190147u --- NO COMMENTS
F190148 190148u --- NO COMMENTS
F190149 190149u --- NO COMMENTS
F190150 190150u --- NO COMMENTS
F190151 190151u --- NO COMMENTS
F190152 190152u --- NO COMMENTS
F190153 190153u --- NO COMMENTS
F190154 190154u --- NO COMMENTS
F190155 190155u --- NO COMMENTS
F190156 190156u --- NO COMMENTS
F190157 190157u --- NO COMMENTS
F190158 190158u --- NO COMMENTS
F190159 190159u --- NO COMMENTS
F190192 190192u --- NO COMMENTS
F190193 190193u --- NO COMMENTS
F190194 190194u --- NO COMMENTS
F190195 190195u --- NO COMMENTS
F190196 190196u --- NO COMMENTS
F190197 190197u --- NO COMMENTS
F190198 190198u --- NO COMMENTS
F190199 190199u --- NO COMMENTS
F190248 190248u --- NO COMMENTS
F190249 190249u --- NO COMMENTS
F190250 190250u --- NO COMMENTS
F190251 190251u --- NO COMMENTS
F190252 190252u --- NO COMMENTS
F190253 190253u --- NO COMMENTS
F190254 190254u --- NO COMMENTS
F190255 190255u --- NO COMMENTS
F190256 190256u --- NO COMMENTS
F190257 190257u --- NO COMMENTS
F190258 190258u --- NO COMMENTS
F190259 190259u --- NO COMMENTS
F190260 190260u --- NO COMMENTS
F190261 190261u --- NO COMMENTS
F190262 190262u --- NO COMMENTS
F190263 190263u --- NO COMMENTS
F190264 190264u --- NO COMMENTS
F190265 190265u --- NO COMMENTS
F190266 190266u --- NO COMMENTS
F190267 190267u --- NO COMMENTS
F190268 190268u --- NO COMMENTS
F190269 190269u --- NO COMMENTS
F190270 190270u --- NO COMMENTS
F190271 190271u --- NO COMMENTS
F190272 190272u --- NO COMMENTS
F190273 190273u --- NO COMMENTS
F190274 190274u --- NO COMMENTS
F190275 190275u --- NO COMMENTS
F190276 190276u --- NO COMMENTS
F190277 190277u --- NO COMMENTS
F190278 190278u --- NO COMMENTS
F190279 190279u --- NO COMMENTS
F190312 190312u --- NO COMMENTS
F190313 190313u --- NO COMMENTS
F190314 190314u --- NO COMMENTS
F190315 190315u --- NO COMMENTS
F190316 190316u --- NO COMMENTS
F190317 190317u --- NO COMMENTS
F190318 190318u --- NO COMMENTS
F190319 190319u --- NO COMMENTS
F190368 190368u --- NO COMMENTS
F190369 190369u --- NO COMMENTS
F190370 190370u --- NO COMMENTS
F190371 190371u --- NO COMMENTS
F190372 190372u --- NO COMMENTS
F190373 190373u --- NO COMMENTS
F190374 190374u --- NO COMMENTS
F190375 190375u --- NO COMMENTS
F19037 19037u --- NO COMMENTS
F190384 190384u --- NO COMMENTS
F190385 190385u --- NO COMMENTS
F190386 190386u --- NO COMMENTS
F190387 190387u --- NO COMMENTS
F190388 190388u --- NO COMMENTS
F190389 190389u --- NO COMMENTS
F190390 190390u --- NO COMMENTS
F190391 190391u --- NO COMMENTS
F190392 190392u --- NO COMMENTS
F190393 190393u --- NO COMMENTS
F190394 190394u --- NO COMMENTS
F190395 190395u --- NO COMMENTS
F190396 190396u --- NO COMMENTS
F190397 190397u --- NO COMMENTS
F190398 190398u --- NO COMMENTS
F190399 190399u --- NO COMMENTS
F19039 19039u --- NO COMMENTS
F190400 190400u --- NO COMMENTS
F190401 190401u --- NO COMMENTS
F190402 190402u --- NO COMMENTS
F190403 190403u --- NO COMMENTS
F190404 190404u --- NO COMMENTS
F190405 190405u --- NO COMMENTS
F190406 190406u --- NO COMMENTS
F190407 190407u --- NO COMMENTS
F190408 190408u --- NO COMMENTS
F190409 190409u --- NO COMMENTS
F190410 190410u --- NO COMMENTS
F190411 190411u --- NO COMMENTS
F190412 190412u --- NO COMMENTS
F190413 190413u --- NO COMMENTS
F190414 190414u --- NO COMMENTS
F190415 190415u --- NO COMMENTS
F190416 190416u --- NO COMMENTS
F190417 190417u --- NO COMMENTS
F190418 190418u --- NO COMMENTS
F190419 190419u --- NO COMMENTS
F190420 190420u --- NO COMMENTS
F190421 190421u --- NO COMMENTS
F190422 190422u --- NO COMMENTS
F190423 190423u --- NO COMMENTS
F190448 190448u --- NO COMMENTS
F190449 190449u --- NO COMMENTS
F190450 190450u --- NO COMMENTS
F190451 190451u --- NO COMMENTS
F190452 190452u --- NO COMMENTS
F190453 190453u --- NO COMMENTS
F190454 190454u --- NO COMMENTS
F190455 190455u --- NO COMMENTS
F190456 190456u --- NO COMMENTS
F190457 190457u --- NO COMMENTS
F190458 190458u --- NO COMMENTS
F190459 190459u --- NO COMMENTS
F190460 190460u --- NO COMMENTS
F190461 190461u --- NO COMMENTS
F190462 190462u --- NO COMMENTS
F190463 190463u --- NO COMMENTS
F1904 1904u --- NO COMMENTS
F190536 190536u --- NO COMMENTS
F190537 190537u --- NO COMMENTS
F190538 190538u --- NO COMMENTS
F190539 190539u --- NO COMMENTS
F190540 190540u --- NO COMMENTS
F190541 190541u --- NO COMMENTS
F190542 190542u --- NO COMMENTS
F190543 190543u --- NO COMMENTS
F190552 190552u --- NO COMMENTS
F190553 190553u --- NO COMMENTS
F190554 190554u --- NO COMMENTS
F190555 190555u --- NO COMMENTS
F190556 190556u --- NO COMMENTS
F190557 190557u --- NO COMMENTS
F190558 190558u --- NO COMMENTS
F190559 190559u --- NO COMMENTS
F190560 190560u --- NO COMMENTS
F190561 190561u --- NO COMMENTS
F190562 190562u --- NO COMMENTS
F190563 190563u --- NO COMMENTS
F190564 190564u --- NO COMMENTS
F190565 190565u --- NO COMMENTS
F190566 190566u --- NO COMMENTS
F190567 190567u --- NO COMMENTS
F190568 190568u --- NO COMMENTS
F190569 190569u --- NO COMMENTS
F190570 190570u --- NO COMMENTS
F190571 190571u --- NO COMMENTS
F190572 190572u --- NO COMMENTS
F190573 190573u --- NO COMMENTS
F190574 190574u --- NO COMMENTS
F190575 190575u --- NO COMMENTS
F190576 190576u --- NO COMMENTS
F190577 190577u --- NO COMMENTS
F190578 190578u --- NO COMMENTS
F190579 190579u --- NO COMMENTS
F190580 190580u --- NO COMMENTS
F190581 190581u --- NO COMMENTS
F190582 190582u --- NO COMMENTS
F190583 190583u --- NO COMMENTS
F190584 190584u --- NO COMMENTS
F190585 190585u --- NO COMMENTS
F190586 190586u --- NO COMMENTS
F190587 190587u --- NO COMMENTS
F190588 190588u --- NO COMMENTS
F190589 190589u --- NO COMMENTS
F190590 190590u --- NO COMMENTS
F190591 190591u --- NO COMMENTS
F1905 1905u --- NO COMMENTS
F190616 190616u --- NO COMMENTS
F190617 190617u --- NO COMMENTS
F190618 190618u --- NO COMMENTS
F190619 190619u --- NO COMMENTS
F190620 190620u --- NO COMMENTS
F190621 190621u --- NO COMMENTS
F190622 190622u --- NO COMMENTS
F190623 190623u --- NO COMMENTS
F190624 190624u --- NO COMMENTS
F190625 190625u --- NO COMMENTS
F190626 190626u --- NO COMMENTS
F190627 190627u --- NO COMMENTS
F190628 190628u --- NO COMMENTS
F190629 190629u --- NO COMMENTS
F190630 190630u --- NO COMMENTS
F190631 190631u --- NO COMMENTS
F19065 19065u --- NO COMMENTS
F19066 19066u --- NO COMMENTS
F1906 1906u --- NO COMMENTS
F190704 190704u --- NO COMMENTS
F190705 190705u --- NO COMMENTS
F190706 190706u --- NO COMMENTS
F190707 190707u --- NO COMMENTS
F190708 190708u --- NO COMMENTS
F190709 190709u --- NO COMMENTS
F190710 190710u --- NO COMMENTS
F190711 190711u --- NO COMMENTS
F190712 190712u --- NO COMMENTS
F190713 190713u --- NO COMMENTS
F190714 190714u --- NO COMMENTS
F190715 190715u --- NO COMMENTS
F190716 190716u --- NO COMMENTS
F190717 190717u --- NO COMMENTS
F190718 190718u --- NO COMMENTS
F190719 190719u --- NO COMMENTS
F190744 190744u --- NO COMMENTS
F190745 190745u --- NO COMMENTS
F190746 190746u --- NO COMMENTS
F190747 190747u --- NO COMMENTS
F190748 190748u --- NO COMMENTS
F190749 190749u --- NO COMMENTS
F190750 190750u --- NO COMMENTS
F190751 190751u --- NO COMMENTS
F190752 190752u --- NO COMMENTS
F190753 190753u --- NO COMMENTS
F190754 190754u --- NO COMMENTS
F190755 190755u --- NO COMMENTS
F190756 190756u --- NO COMMENTS
F190757 190757u --- NO COMMENTS
F190758 190758u --- NO COMMENTS
F190759 190759u --- NO COMMENTS
F1907 1907u --- NO COMMENTS
F19080 19080u --- NO COMMENTS
F19084 19084u --- NO COMMENTS
F19088 19088u --- NO COMMENTS
F1909 1909u --- NO COMMENTS
F0190 190u --- NO COMMENTS
F19100 19100u --- NO COMMENTS
F19107 19107u --- NO COMMENTS
F19113 19113u --- NO COMMENTS
F1911 1911u --- NO COMMENTS
F1912 1912u --- NO COMMENTS
F19150 19150u --- NO COMMENTS
F19152 19152u --- NO COMMENTS
F191536 191536u --- NO COMMENTS
F191537 191537u --- NO COMMENTS
F191538 191538u --- NO COMMENTS
F191539 191539u --- NO COMMENTS
F191540 191540u --- NO COMMENTS
F191541 191541u --- NO COMMENTS
F191542 191542u --- NO COMMENTS
F191543 191543u --- NO COMMENTS
F191544 191544u --- NO COMMENTS
F191545 191545u --- NO COMMENTS
F191546 191546u --- NO COMMENTS
F191547 191547u --- NO COMMENTS
F191548 191548u --- NO COMMENTS
F191549 191549u --- NO COMMENTS
F191550 191550u --- NO COMMENTS
F191551 191551u --- NO COMMENTS
F191552 191552u --- NO COMMENTS
F191553 191553u --- NO COMMENTS
F191554 191554u --- NO COMMENTS
F191555 191555u --- NO COMMENTS
F191556 191556u --- NO COMMENTS
F191557 191557u --- NO COMMENTS
F191558 191558u --- NO COMMENTS
F191559 191559u --- NO COMMENTS
F191560 191560u --- NO COMMENTS
F191561 191561u --- NO COMMENTS
F191562 191562u --- NO COMMENTS
F191563 191563u --- NO COMMENTS
F191564 191564u --- NO COMMENTS
F191565 191565u --- NO COMMENTS
F191566 191566u --- NO COMMENTS
F191567 191567u --- NO COMMENTS
F19156 19156u --- NO COMMENTS
F191600 191600u --- NO COMMENTS
F191601 191601u --- NO COMMENTS
F191602 191602u --- NO COMMENTS
F191603 191603u --- NO COMMENTS
F191604 191604u --- NO COMMENTS
F191605 191605u --- NO COMMENTS
F191606 191606u --- NO COMMENTS
F191607 191607u --- NO COMMENTS
F19165 19165u --- NO COMMENTS
F19173 19173u --- NO COMMENTS
F19192 19192u --- NO COMMENTS
F19193 19193u --- NO COMMENTS
F19194 19194u --- NO COMMENTS
F0191 191u --- NO COMMENTS
F19202 19202u --- NO COMMENTS
F19229 19229u --- NO COMMENTS
F19247 19247u --- NO COMMENTS
F1925 1925u --- NO COMMENTS
F19262 19262u --- NO COMMENTS
F19269 19269u --- NO COMMENTS
F192760 192760u --- NO COMMENTS
F192761 192761u --- NO COMMENTS
F192762 192762u --- NO COMMENTS
F192763 192763u --- NO COMMENTS
F192764 192764u --- NO COMMENTS
F192765 192765u --- NO COMMENTS
F192766 192766u --- NO COMMENTS
F192767 192767u --- NO COMMENTS
F19276 19276u --- NO COMMENTS
F192776 192776u --- NO COMMENTS
F192777 192777u --- NO COMMENTS
F192778 192778u --- NO COMMENTS
F192779 192779u --- NO COMMENTS
F19277 19277u --- NO COMMENTS
F192780 192780u --- NO COMMENTS
F192781 192781u --- NO COMMENTS
F192782 192782u --- NO COMMENTS
F192783 192783u --- NO COMMENTS
F192784 192784u --- NO COMMENTS
F192785 192785u --- NO COMMENTS
F192786 192786u --- NO COMMENTS
F192787 192787u --- NO COMMENTS
F192788 192788u --- NO COMMENTS
F192789 192789u --- NO COMMENTS
F192790 192790u --- NO COMMENTS
F192791 192791u --- NO COMMENTS
F192792 192792u --- NO COMMENTS
F192793 192793u --- NO COMMENTS
F192794 192794u --- NO COMMENTS
F192795 192795u --- NO COMMENTS
F192796 192796u --- NO COMMENTS
F192797 192797u --- NO COMMENTS
F192798 192798u --- NO COMMENTS
F192799 192799u --- NO COMMENTS
F192800 192800u --- NO COMMENTS
F192801 192801u --- NO COMMENTS
F192802 192802u --- NO COMMENTS
F192803 192803u --- NO COMMENTS
F192804 192804u --- NO COMMENTS
F192805 192805u --- NO COMMENTS
F192806 192806u --- NO COMMENTS
F192807 192807u --- NO COMMENTS
F192808 192808u --- NO COMMENTS
F192809 192809u --- NO COMMENTS
F192810 192810u --- NO COMMENTS
F192811 192811u --- NO COMMENTS
F192812 192812u --- NO COMMENTS
F192813 192813u --- NO COMMENTS
F192814 192814u --- NO COMMENTS
F192815 192815u --- NO COMMENTS
F192840 192840u --- NO COMMENTS
F192841 192841u --- NO COMMENTS
F192842 192842u --- NO COMMENTS
F192843 192843u --- NO COMMENTS
F192844 192844u --- NO COMMENTS
F192845 192845u --- NO COMMENTS
F192846 192846u --- NO COMMENTS
F192847 192847u --- NO COMMENTS
F192848 192848u --- NO COMMENTS
F192849 192849u --- NO COMMENTS
F192850 192850u --- NO COMMENTS
F192851 192851u --- NO COMMENTS
F192852 192852u --- NO COMMENTS
F192853 192853u --- NO COMMENTS
F192854 192854u --- NO COMMENTS
F192855 192855u --- NO COMMENTS
F192928 192928u --- NO COMMENTS
F192929 192929u --- NO COMMENTS
F192930 192930u --- NO COMMENTS
F192931 192931u --- NO COMMENTS
F192932 192932u --- NO COMMENTS
F192933 192933u --- NO COMMENTS
F192934 192934u --- NO COMMENTS
F192935 192935u --- NO COMMENTS
F192944 192944u --- NO COMMENTS
F192945 192945u --- NO COMMENTS
F192946 192946u --- NO COMMENTS
F192947 192947u --- NO COMMENTS
F192948 192948u --- NO COMMENTS
F192949 192949u --- NO COMMENTS
F192950 192950u --- NO COMMENTS
F192951 192951u --- NO COMMENTS
F192952 192952u --- NO COMMENTS
F192953 192953u --- NO COMMENTS
F192954 192954u --- NO COMMENTS
F192955 192955u --- NO COMMENTS
F192956 192956u --- NO COMMENTS
F192957 192957u --- NO COMMENTS
F192958 192958u --- NO COMMENTS
F192959 192959u --- NO COMMENTS
F192960 192960u --- NO COMMENTS
F192961 192961u --- NO COMMENTS
F192962 192962u --- NO COMMENTS
F192963 192963u --- NO COMMENTS
F192964 192964u --- NO COMMENTS
F192965 192965u --- NO COMMENTS
F192966 192966u --- NO COMMENTS
F192967 192967u --- NO COMMENTS
F192968 192968u --- NO COMMENTS
F192969 192969u --- NO COMMENTS
F192970 192970u --- NO COMMENTS
F192971 192971u --- NO COMMENTS
F192972 192972u --- NO COMMENTS
F192973 192973u --- NO COMMENTS
F192974 192974u --- NO COMMENTS
F192975 192975u --- NO COMMENTS
F192976 192976u --- NO COMMENTS
F192977 192977u --- NO COMMENTS
F192978 192978u --- NO COMMENTS
F192979 192979u --- NO COMMENTS
F192980 192980u --- NO COMMENTS
F192981 192981u --- NO COMMENTS
F192982 192982u --- NO COMMENTS
F192983 192983u --- NO COMMENTS
F0192 192u --- NO COMMENTS
F193008 193008u --- NO COMMENTS
F193009 193009u --- NO COMMENTS
F193010 193010u --- NO COMMENTS
F193011 193011u --- NO COMMENTS
F193012 193012u --- NO COMMENTS
F193013 193013u --- NO COMMENTS
F193014 193014u --- NO COMMENTS
F193015 193015u --- NO COMMENTS
F193016 193016u --- NO COMMENTS
F193017 193017u --- NO COMMENTS
F193018 193018u --- NO COMMENTS
F193019 193019u --- NO COMMENTS
F193020 193020u --- NO COMMENTS
F193021 193021u --- NO COMMENTS
F193022 193022u --- NO COMMENTS
F193023 193023u --- NO COMMENTS
F19304 19304u --- NO COMMENTS
F193096 193096u --- NO COMMENTS
F193097 193097u --- NO COMMENTS
F193098 193098u --- NO COMMENTS
F193099 193099u --- NO COMMENTS
F193100 193100u --- NO COMMENTS
F193101 193101u --- NO COMMENTS
F193102 193102u --- NO COMMENTS
F193103 193103u --- NO COMMENTS
F193112 193112u --- NO COMMENTS
F193113 193113u --- NO COMMENTS
F193114 193114u --- NO COMMENTS
F193115 193115u --- NO COMMENTS
F193116 193116u --- NO COMMENTS
F193117 193117u --- NO COMMENTS
F193118 193118u --- NO COMMENTS
F193119 193119u --- NO COMMENTS
F193120 193120u --- NO COMMENTS
F193121 193121u --- NO COMMENTS
F193122 193122u --- NO COMMENTS
F193123 193123u --- NO COMMENTS
F193124 193124u --- NO COMMENTS
F193125 193125u --- NO COMMENTS
F193126 193126u --- NO COMMENTS
F193127 193127u --- NO COMMENTS
F193128 193128u --- NO COMMENTS
F193129 193129u --- NO COMMENTS
F193130 193130u --- NO COMMENTS
F193131 193131u --- NO COMMENTS
F193132 193132u --- NO COMMENTS
F193133 193133u --- NO COMMENTS
F193134 193134u --- NO COMMENTS
F193135 193135u --- NO COMMENTS
F193136 193136u --- NO COMMENTS
F193137 193137u --- NO COMMENTS
F193138 193138u --- NO COMMENTS
F193139 193139u --- NO COMMENTS
F193140 193140u --- NO COMMENTS
F193141 193141u --- NO COMMENTS
F193142 193142u --- NO COMMENTS
F193143 193143u --- NO COMMENTS
F193144 193144u --- NO COMMENTS
F193145 193145u --- NO COMMENTS
F193146 193146u --- NO COMMENTS
F193147 193147u --- NO COMMENTS
F193148 193148u --- NO COMMENTS
F193149 193149u --- NO COMMENTS
F193150 193150u --- NO COMMENTS
F193151 193151u --- NO COMMENTS
F193176 193176u --- NO COMMENTS
F193177 193177u --- NO COMMENTS
F193178 193178u --- NO COMMENTS
F193179 193179u --- NO COMMENTS
F19317 19317u --- NO COMMENTS
F193180 193180u --- NO COMMENTS
F193181 193181u --- NO COMMENTS
F193182 193182u --- NO COMMENTS
F193183 193183u --- NO COMMENTS
F193184 193184u --- NO COMMENTS
F193185 193185u --- NO COMMENTS
F193186 193186u --- NO COMMENTS
F193187 193187u --- NO COMMENTS
F193188 193188u --- NO COMMENTS
F193189 193189u --- NO COMMENTS
F193190 193190u --- NO COMMENTS
F193191 193191u --- NO COMMENTS
F193264 193264u --- NO COMMENTS
F193265 193265u --- NO COMMENTS
F193266 193266u --- NO COMMENTS
F193267 193267u --- NO COMMENTS
F193268 193268u --- NO COMMENTS
F193269 193269u --- NO COMMENTS
F193270 193270u --- NO COMMENTS
F193271 193271u --- NO COMMENTS
F193280 193280u --- NO COMMENTS
F193281 193281u --- NO COMMENTS
F193282 193282u --- NO COMMENTS
F193283 193283u --- NO COMMENTS
F193284 193284u --- NO COMMENTS
F193285 193285u --- NO COMMENTS
F193286 193286u --- NO COMMENTS
F193287 193287u --- NO COMMENTS
F193288 193288u --- NO COMMENTS
F193289 193289u --- NO COMMENTS
F193290 193290u --- NO COMMENTS
F193291 193291u --- NO COMMENTS
F193292 193292u --- NO COMMENTS
F193293 193293u --- NO COMMENTS
F193294 193294u --- NO COMMENTS
F193295 193295u --- NO COMMENTS
F193296 193296u --- NO COMMENTS
F193297 193297u --- NO COMMENTS
F193298 193298u --- NO COMMENTS
F193299 193299u --- NO COMMENTS
F193300 193300u --- NO COMMENTS
F193301 193301u --- NO COMMENTS
F193302 193302u --- NO COMMENTS
F193303 193303u --- NO COMMENTS
F193304 193304u --- NO COMMENTS
F193305 193305u --- NO COMMENTS
F193306 193306u --- NO COMMENTS
F193307 193307u --- NO COMMENTS
F193308 193308u --- NO COMMENTS
F193309 193309u --- NO COMMENTS
F193310 193310u --- NO COMMENTS
F193311 193311u --- NO COMMENTS
F193312 193312u --- NO COMMENTS
F193313 193313u --- NO COMMENTS
F193314 193314u --- NO COMMENTS
F193315 193315u --- NO COMMENTS
F193316 193316u --- NO COMMENTS
F193317 193317u --- NO COMMENTS
F193318 193318u --- NO COMMENTS
F193319 193319u --- NO COMMENTS
F193344 193344u --- NO COMMENTS
F193345 193345u --- NO COMMENTS
F193346 193346u --- NO COMMENTS
F193347 193347u --- NO COMMENTS
F193348 193348u --- NO COMMENTS
F193349 193349u --- NO COMMENTS
F193350 193350u --- NO COMMENTS
F193351 193351u --- NO COMMENTS
F193352 193352u --- NO COMMENTS
F193353 193353u --- NO COMMENTS
F193354 193354u --- NO COMMENTS
F193355 193355u --- NO COMMENTS
F193356 193356u --- NO COMMENTS
F193357 193357u --- NO COMMENTS
F193358 193358u --- NO COMMENTS
F193359 193359u --- NO COMMENTS
F19335 19335u --- NO COMMENTS
F19336 19336u --- NO COMMENTS
F19337 19337u --- NO COMMENTS
F19338 19338u --- NO COMMENTS
F193432 193432u --- NO COMMENTS
F193433 193433u --- NO COMMENTS
F193434 193434u --- NO COMMENTS
F193435 193435u --- NO COMMENTS
F193436 193436u --- NO COMMENTS
F193437 193437u --- NO COMMENTS
F193438 193438u --- NO COMMENTS
F193439 193439u --- NO COMMENTS
F193440 193440u --- NO COMMENTS
F193441 193441u --- NO COMMENTS
F193442 193442u --- NO COMMENTS
F193443 193443u --- NO COMMENTS
F193444 193444u --- NO COMMENTS
F193445 193445u --- NO COMMENTS
F193446 193446u --- NO COMMENTS
F193447 193447u --- NO COMMENTS
F193448 193448u --- NO COMMENTS
F193449 193449u --- NO COMMENTS
F193450 193450u --- NO COMMENTS
F193451 193451u --- NO COMMENTS
F193452 193452u --- NO COMMENTS
F193453 193453u --- NO COMMENTS
F193454 193454u --- NO COMMENTS
F193455 193455u --- NO COMMENTS
F193456 193456u --- NO COMMENTS
F193457 193457u --- NO COMMENTS
F193458 193458u --- NO COMMENTS
F193459 193459u --- NO COMMENTS
F193460 193460u --- NO COMMENTS
F193461 193461u --- NO COMMENTS
F193462 193462u --- NO COMMENTS
F193463 193463u --- NO COMMENTS
F193496 193496u --- NO COMMENTS
F193497 193497u --- NO COMMENTS
F193498 193498u --- NO COMMENTS
F193499 193499u --- NO COMMENTS
F193500 193500u --- NO COMMENTS
F193501 193501u --- NO COMMENTS
F193502 193502u --- NO COMMENTS
F193503 193503u --- NO COMMENTS
F193552 193552u --- NO COMMENTS
F193553 193553u --- NO COMMENTS
F193554 193554u --- NO COMMENTS
F193555 193555u --- NO COMMENTS
F193556 193556u --- NO COMMENTS
F193557 193557u --- NO COMMENTS
F193558 193558u --- NO COMMENTS
F193559 193559u --- NO COMMENTS
F193568 193568u --- NO COMMENTS
F193569 193569u --- NO COMMENTS
F193570 193570u --- NO COMMENTS
F193571 193571u --- NO COMMENTS
F193572 193572u --- NO COMMENTS
F193573 193573u --- NO COMMENTS
F193574 193574u --- NO COMMENTS
F193575 193575u --- NO COMMENTS
F193576 193576u --- NO COMMENTS
F193577 193577u --- NO COMMENTS
F193578 193578u --- NO COMMENTS
F193579 193579u --- NO COMMENTS
F193580 193580u --- NO COMMENTS
F193581 193581u --- NO COMMENTS
F193582 193582u --- NO COMMENTS
F193583 193583u --- NO COMMENTS
F193584 193584u --- NO COMMENTS
F193585 193585u --- NO COMMENTS
F193586 193586u --- NO COMMENTS
F193587 193587u --- NO COMMENTS
F193588 193588u --- NO COMMENTS
F193589 193589u --- NO COMMENTS
F193590 193590u --- NO COMMENTS
F193591 193591u --- NO COMMENTS
F193592 193592u --- NO COMMENTS
F193593 193593u --- NO COMMENTS
F193594 193594u --- NO COMMENTS
F193595 193595u --- NO COMMENTS
F193596 193596u --- NO COMMENTS
F193597 193597u --- NO COMMENTS
F193598 193598u --- NO COMMENTS
F193599 193599u --- NO COMMENTS
F193600 193600u --- NO COMMENTS
F193601 193601u --- NO COMMENTS
F193602 193602u --- NO COMMENTS
F193603 193603u --- NO COMMENTS
F193604 193604u --- NO COMMENTS
F193605 193605u --- NO COMMENTS
F193606 193606u --- NO COMMENTS
F193607 193607u --- NO COMMENTS
F193632 193632u --- NO COMMENTS
F193633 193633u --- NO COMMENTS
F193634 193634u --- NO COMMENTS
F193635 193635u --- NO COMMENTS
F193636 193636u --- NO COMMENTS
F193637 193637u --- NO COMMENTS
F193638 193638u --- NO COMMENTS
F193639 193639u --- NO COMMENTS
F19363 19363u --- NO COMMENTS
F193640 193640u --- NO COMMENTS
F193641 193641u --- NO COMMENTS
F193642 193642u --- NO COMMENTS
F193643 193643u --- NO COMMENTS
F193644 193644u --- NO COMMENTS
F193645 193645u --- NO COMMENTS
F193646 193646u --- NO COMMENTS
F193647 193647u --- NO COMMENTS
F19367 19367u --- NO COMMENTS
F19396 19396u --- NO COMMENTS
F19407 19407u --- NO COMMENTS
F1940 1940u --- NO COMMENTS
F19463 19463u --- NO COMMENTS
F19477 19477u --- NO COMMENTS
F19495 19495u --- NO COMMENTS
F19500 19500u --- NO COMMENTS
F19504 19504u --- NO COMMENTS
F19505 19505u --- NO COMMENTS
F19506 19506u --- NO COMMENTS
F19507 19507u --- NO COMMENTS
F19508 19508u --- NO COMMENTS
F19509 19509u --- NO COMMENTS
F195136 195136u --- NO COMMENTS
F195137 195137u --- NO COMMENTS
F195138 195138u --- NO COMMENTS
F195139 195139u --- NO COMMENTS
F19513 19513u --- NO COMMENTS
F195140 195140u --- NO COMMENTS
F195141 195141u --- NO COMMENTS
F195142 195142u --- NO COMMENTS
F195143 195143u --- NO COMMENTS
F19514 19514u --- NO COMMENTS
F195152 195152u --- NO COMMENTS
F195153 195153u --- NO COMMENTS
F195154 195154u --- NO COMMENTS
F195155 195155u --- NO COMMENTS
F195156 195156u --- NO COMMENTS
F195157 195157u --- NO COMMENTS
F195158 195158u --- NO COMMENTS
F195159 195159u --- NO COMMENTS
F195160 195160u --- NO COMMENTS
F195161 195161u --- NO COMMENTS
F195162 195162u --- NO COMMENTS
F195163 195163u --- NO COMMENTS
F195164 195164u --- NO COMMENTS
F195165 195165u --- NO COMMENTS
F195166 195166u --- NO COMMENTS
F195167 195167u --- NO COMMENTS
F195168 195168u --- NO COMMENTS
F195169 195169u --- NO COMMENTS
F195170 195170u --- NO COMMENTS
F195171 195171u --- NO COMMENTS
F195172 195172u --- NO COMMENTS
F195173 195173u --- NO COMMENTS
F195174 195174u --- NO COMMENTS
F195175 195175u --- NO COMMENTS
F195176 195176u --- NO COMMENTS
F195177 195177u --- NO COMMENTS
F195178 195178u --- NO COMMENTS
F195179 195179u --- NO COMMENTS
F195180 195180u --- NO COMMENTS
F195181 195181u --- NO COMMENTS
F195182 195182u --- NO COMMENTS
F195183 195183u --- NO COMMENTS
F195184 195184u --- NO COMMENTS
F195185 195185u --- NO COMMENTS
F195186 195186u --- NO COMMENTS
F195187 195187u --- NO COMMENTS
F195188 195188u --- NO COMMENTS
F195189 195189u --- NO COMMENTS
F195190 195190u --- NO COMMENTS
F195191 195191u --- NO COMMENTS
F195216 195216u --- NO COMMENTS
F195217 195217u --- NO COMMENTS
F195218 195218u --- NO COMMENTS
F195219 195219u --- NO COMMENTS
F195220 195220u --- NO COMMENTS
F195221 195221u --- NO COMMENTS
F195222 195222u --- NO COMMENTS
F195223 195223u --- NO COMMENTS
F195224 195224u --- NO COMMENTS
F195225 195225u --- NO COMMENTS
F195226 195226u --- NO COMMENTS
F195227 195227u --- NO COMMENTS
F195228 195228u --- NO COMMENTS
F195229 195229u --- NO COMMENTS
F195230 195230u --- NO COMMENTS
F195231 195231u --- NO COMMENTS
F19527 19527u --- NO COMMENTS
F19528 19528u --- NO COMMENTS
F195304 195304u --- NO COMMENTS
F195305 195305u --- NO COMMENTS
F195306 195306u --- NO COMMENTS
F195307 195307u --- NO COMMENTS
F195308 195308u --- NO COMMENTS
F195309 195309u --- NO COMMENTS
F195310 195310u --- NO COMMENTS
F195311 195311u --- NO COMMENTS
F195320 195320u --- NO COMMENTS
F195321 195321u --- NO COMMENTS
F195322 195322u --- NO COMMENTS
F195323 195323u --- NO COMMENTS
F195324 195324u --- NO COMMENTS
F195325 195325u --- NO COMMENTS
F195326 195326u --- NO COMMENTS
F195327 195327u --- NO COMMENTS
F195328 195328u --- NO COMMENTS
F195329 195329u --- NO COMMENTS
F195330 195330u --- NO COMMENTS
F195331 195331u --- NO COMMENTS
F195332 195332u --- NO COMMENTS
F195333 195333u --- NO COMMENTS
F195334 195334u --- NO COMMENTS
F195335 195335u --- NO COMMENTS
F195336 195336u --- NO COMMENTS
F195337 195337u --- NO COMMENTS
F195338 195338u --- NO COMMENTS
F195339 195339u --- NO COMMENTS
F195340 195340u --- NO COMMENTS
F195341 195341u --- NO COMMENTS
F195342 195342u --- NO COMMENTS
F195343 195343u --- NO COMMENTS
F195344 195344u --- NO COMMENTS
F195345 195345u --- NO COMMENTS
F195346 195346u --- NO COMMENTS
F195347 195347u --- NO COMMENTS
F195348 195348u --- NO COMMENTS
F195349 195349u --- NO COMMENTS
F195350 195350u --- NO COMMENTS
F195351 195351u --- NO COMMENTS
F195352 195352u --- NO COMMENTS
F195353 195353u --- NO COMMENTS
F195354 195354u --- NO COMMENTS
F195355 195355u --- NO COMMENTS
F195356 195356u --- NO COMMENTS
F195357 195357u --- NO COMMENTS
F195358 195358u --- NO COMMENTS
F195359 195359u --- NO COMMENTS
F195384 195384u --- NO COMMENTS
F195385 195385u --- NO COMMENTS
F195386 195386u --- NO COMMENTS
F195387 195387u --- NO COMMENTS
F195388 195388u --- NO COMMENTS
F195389 195389u --- NO COMMENTS
F195390 195390u --- NO COMMENTS
F195391 195391u --- NO COMMENTS
F195392 195392u --- NO COMMENTS
F195393 195393u --- NO COMMENTS
F195394 195394u --- NO COMMENTS
F195395 195395u --- NO COMMENTS
F195396 195396u --- NO COMMENTS
F195397 195397u --- NO COMMENTS
F195398 195398u --- NO COMMENTS
F195399 195399u --- NO COMMENTS
F19543 19543u --- NO COMMENTS
F19550 19550u --- NO COMMENTS
F19551 19551u --- NO COMMENTS
F19552 19552u --- NO COMMENTS
F19553 19553u --- NO COMMENTS
F19554 19554u --- NO COMMENTS
F19555 19555u --- NO COMMENTS
F19556 19556u --- NO COMMENTS
F19557 19557u --- NO COMMENTS
F19558 19558u --- NO COMMENTS
F19559 19559u --- NO COMMENTS
F19560 19560u --- NO COMMENTS
F19561 19561u --- NO COMMENTS
F19562 19562u --- NO COMMENTS
F19569 19569u --- NO COMMENTS
F1957 1957u --- NO COMMENTS
F19583 19583u --- NO COMMENTS
F19584 19584u --- NO COMMENTS
F19585 19585u --- NO COMMENTS
F19586 19586u --- NO COMMENTS
F19587 19587u --- NO COMMENTS
F19588 19588u --- NO COMMENTS
F19596 19596u --- NO COMMENTS
F19597 19597u --- NO COMMENTS
F19598 19598u --- NO COMMENTS
F19599 19599u --- NO COMMENTS
F19600 19600u --- NO COMMENTS
F19607 19607u --- NO COMMENTS
F19612 19612u --- NO COMMENTS
F19613 19613u --- NO COMMENTS
F19614 19614u --- NO COMMENTS
F19615 19615u --- NO COMMENTS
F19618 19618u --- NO COMMENTS
F19621 19621u --- NO COMMENTS
F19624 19624u --- NO COMMENTS
F19637 19637u --- NO COMMENTS
F19646 19646u --- NO COMMENTS
F19647 19647u --- NO COMMENTS
F19650 19650u --- NO COMMENTS
F19651 19651u --- NO COMMENTS
F19652 19652u --- NO COMMENTS
F19653 19653u --- NO COMMENTS
F19654 19654u --- NO COMMENTS
F19655 19655u --- NO COMMENTS
F196568 196568u --- NO COMMENTS
F196569 196569u --- NO COMMENTS
F196570 196570u --- NO COMMENTS
F196571 196571u --- NO COMMENTS
F196572 196572u --- NO COMMENTS
F196573 196573u --- NO COMMENTS
F196574 196574u --- NO COMMENTS
F196575 196575u --- NO COMMENTS
F196584 196584u --- NO COMMENTS
F196585 196585u --- NO COMMENTS
F196586 196586u --- NO COMMENTS
F196587 196587u --- NO COMMENTS
F196588 196588u --- NO COMMENTS
F196589 196589u --- NO COMMENTS
F196590 196590u --- NO COMMENTS
F196591 196591u --- NO COMMENTS
F196592 196592u --- NO COMMENTS
F196593 196593u --- NO COMMENTS
F196594 196594u --- NO COMMENTS
F196595 196595u --- NO COMMENTS
F196596 196596u --- NO COMMENTS
F196597 196597u --- NO COMMENTS
F196598 196598u --- NO COMMENTS
F196599 196599u --- NO COMMENTS
F196600 196600u --- NO COMMENTS
F196601 196601u --- NO COMMENTS
F196602 196602u --- NO COMMENTS
F196603 196603u --- NO COMMENTS
F196604 196604u --- NO COMMENTS
F196605 196605u --- NO COMMENTS
F196606 196606u --- NO COMMENTS
F196607 196607u --- NO COMMENTS
F196608 196608u --- NO COMMENTS
F196609 196609u --- NO COMMENTS
F196610 196610u --- NO COMMENTS
F196611 196611u --- NO COMMENTS
F196612 196612u --- NO COMMENTS
F196613 196613u --- NO COMMENTS
F196614 196614u --- NO COMMENTS
F196615 196615u --- NO COMMENTS
F196616 196616u --- NO COMMENTS
F196617 196617u --- NO COMMENTS
F196618 196618u --- NO COMMENTS
F196619 196619u --- NO COMMENTS
F19661 19661u --- NO COMMENTS
F196620 196620u --- NO COMMENTS
F196621 196621u --- NO COMMENTS
F196622 196622u --- NO COMMENTS
F196623 196623u --- NO COMMENTS
F196648 196648u --- NO COMMENTS
F196649 196649u --- NO COMMENTS
F196650 196650u --- NO COMMENTS
F196651 196651u --- NO COMMENTS
F196652 196652u --- NO COMMENTS
F196653 196653u --- NO COMMENTS
F196654 196654u --- NO COMMENTS
F196655 196655u --- NO COMMENTS
F196656 196656u --- NO COMMENTS
F196657 196657u --- NO COMMENTS
F196658 196658u --- NO COMMENTS
F196659 196659u --- NO COMMENTS
F196660 196660u --- NO COMMENTS
F196661 196661u --- NO COMMENTS
F196662 196662u --- NO COMMENTS
F196663 196663u --- NO COMMENTS
F1966 1966u --- NO COMMENTS
F196736 196736u --- NO COMMENTS
F196737 196737u --- NO COMMENTS
F196738 196738u --- NO COMMENTS
F196739 196739u --- NO COMMENTS
F196740 196740u --- NO COMMENTS
F196741 196741u --- NO COMMENTS
F196742 196742u --- NO COMMENTS
F196743 196743u --- NO COMMENTS
F196752 196752u --- NO COMMENTS
F196753 196753u --- NO COMMENTS
F196754 196754u --- NO COMMENTS
F196755 196755u --- NO COMMENTS
F196756 196756u --- NO COMMENTS
F196757 196757u --- NO COMMENTS
F196758 196758u --- NO COMMENTS
F196759 196759u --- NO COMMENTS
F196760 196760u --- NO COMMENTS
F196761 196761u --- NO COMMENTS
F196762 196762u --- NO COMMENTS
F196763 196763u --- NO COMMENTS
F196764 196764u --- NO COMMENTS
F196765 196765u --- NO COMMENTS
F196766 196766u --- NO COMMENTS
F196767 196767u --- NO COMMENTS
F196768 196768u --- NO COMMENTS
F196769 196769u --- NO COMMENTS
F196770 196770u --- NO COMMENTS
F196771 196771u --- NO COMMENTS
F196772 196772u --- NO COMMENTS
F196773 196773u --- NO COMMENTS
F196774 196774u --- NO COMMENTS
F196775 196775u --- NO COMMENTS
F196776 196776u --- NO COMMENTS
F196777 196777u --- NO COMMENTS
F196778 196778u --- NO COMMENTS
F196779 196779u --- NO COMMENTS
F196780 196780u --- NO COMMENTS
F196781 196781u --- NO COMMENTS
F196782 196782u --- NO COMMENTS
F196783 196783u --- NO COMMENTS
F196784 196784u --- NO COMMENTS
F196785 196785u --- NO COMMENTS
F196786 196786u --- NO COMMENTS
F196787 196787u --- NO COMMENTS
F196788 196788u --- NO COMMENTS
F196789 196789u --- NO COMMENTS
F19678 19678u --- NO COMMENTS
F196790 196790u --- NO COMMENTS
F196791 196791u --- NO COMMENTS
F1967 1967u --- NO COMMENTS
F196816 196816u --- NO COMMENTS
F196817 196817u --- NO COMMENTS
F196818 196818u --- NO COMMENTS
F196819 196819u --- NO COMMENTS
F19681 19681u --- NO COMMENTS
F196820 196820u --- NO COMMENTS
F196821 196821u --- NO COMMENTS
F196822 196822u --- NO COMMENTS
F196823 196823u --- NO COMMENTS
F196824 196824u --- NO COMMENTS
F196825 196825u --- NO COMMENTS
F196826 196826u --- NO COMMENTS
F196827 196827u --- NO COMMENTS
F196828 196828u --- NO COMMENTS
F196829 196829u --- NO COMMENTS
F196830 196830u --- NO COMMENTS
F196831 196831u --- NO COMMENTS
F19688 19688u --- NO COMMENTS
F19689 19689u --- NO COMMENTS
F196904 196904u --- NO COMMENTS
F196905 196905u --- NO COMMENTS
F196906 196906u --- NO COMMENTS
F196907 196907u --- NO COMMENTS
F196908 196908u --- NO COMMENTS
F196909 196909u --- NO COMMENTS
F196910 196910u --- NO COMMENTS
F196911 196911u --- NO COMMENTS
F196920 196920u --- NO COMMENTS
F196921 196921u --- NO COMMENTS
F196922 196922u --- NO COMMENTS
F196923 196923u --- NO COMMENTS
F196924 196924u --- NO COMMENTS
F196925 196925u --- NO COMMENTS
F196926 196926u --- NO COMMENTS
F196927 196927u --- NO COMMENTS
F196928 196928u --- NO COMMENTS
F196929 196929u --- NO COMMENTS
F196930 196930u --- NO COMMENTS
F196931 196931u --- NO COMMENTS
F196932 196932u --- NO COMMENTS
F196933 196933u --- NO COMMENTS
F196934 196934u --- NO COMMENTS
F196935 196935u --- NO COMMENTS
F196936 196936u --- NO COMMENTS
F196937 196937u --- NO COMMENTS
F196938 196938u --- NO COMMENTS
F196939 196939u --- NO COMMENTS
F196940 196940u --- NO COMMENTS
F196941 196941u --- NO COMMENTS
F196942 196942u --- NO COMMENTS
F196943 196943u --- NO COMMENTS
F196944 196944u --- NO COMMENTS
F196945 196945u --- NO COMMENTS
F196946 196946u --- NO COMMENTS
F196947 196947u --- NO COMMENTS
F196948 196948u --- NO COMMENTS
F196949 196949u --- NO COMMENTS
F196950 196950u --- NO COMMENTS
F196951 196951u --- NO COMMENTS
F196952 196952u --- NO COMMENTS
F196953 196953u --- NO COMMENTS
F196954 196954u --- NO COMMENTS
F196955 196955u --- NO COMMENTS
F196956 196956u --- NO COMMENTS
F196957 196957u --- NO COMMENTS
F196958 196958u --- NO COMMENTS
F196959 196959u --- NO COMMENTS
F196984 196984u --- NO COMMENTS
F196985 196985u --- NO COMMENTS
F196986 196986u --- NO COMMENTS
F196987 196987u --- NO COMMENTS
F196988 196988u --- NO COMMENTS
F196989 196989u --- NO COMMENTS
F196990 196990u --- NO COMMENTS
F196991 196991u --- NO COMMENTS
F196992 196992u --- NO COMMENTS
F196993 196993u --- NO COMMENTS
F196994 196994u --- NO COMMENTS
F196995 196995u --- NO COMMENTS
F196996 196996u --- NO COMMENTS
F196997 196997u --- NO COMMENTS
F196998 196998u --- NO COMMENTS
F196999 196999u --- NO COMMENTS
F19704 19704u --- NO COMMENTS
F19706 19706u --- NO COMMENTS
F197072 197072u --- NO COMMENTS
F197073 197073u --- NO COMMENTS
F197074 197074u --- NO COMMENTS
F197075 197075u --- NO COMMENTS
F197076 197076u --- NO COMMENTS
F197077 197077u --- NO COMMENTS
F197078 197078u --- NO COMMENTS
F197079 197079u --- NO COMMENTS
F19707 19707u --- NO COMMENTS
F197088 197088u --- NO COMMENTS
F197089 197089u --- NO COMMENTS
F19708 19708u --- NO COMMENTS
F197090 197090u --- NO COMMENTS
F197091 197091u --- NO COMMENTS
F197092 197092u --- NO COMMENTS
F197093 197093u --- NO COMMENTS
F197094 197094u --- NO COMMENTS
F197095 197095u --- NO COMMENTS
F197096 197096u --- NO COMMENTS
F197097 197097u --- NO COMMENTS
F197098 197098u --- NO COMMENTS
F197099 197099u --- NO COMMENTS
F19709 19709u --- NO COMMENTS
F197100 197100u --- NO COMMENTS
F197101 197101u --- NO COMMENTS
F197102 197102u --- NO COMMENTS
F197103 197103u --- NO COMMENTS
F197104 197104u --- NO COMMENTS
F197105 197105u --- NO COMMENTS
F197106 197106u --- NO COMMENTS
F197107 197107u --- NO COMMENTS
F197108 197108u --- NO COMMENTS
F197109 197109u --- NO COMMENTS
F197110 197110u --- NO COMMENTS
F197111 197111u --- NO COMMENTS
F197112 197112u --- NO COMMENTS
F197113 197113u --- NO COMMENTS
F197114 197114u --- NO COMMENTS
F197115 197115u --- NO COMMENTS
F197116 197116u --- NO COMMENTS
F197117 197117u --- NO COMMENTS
F197118 197118u --- NO COMMENTS
F197119 197119u --- NO COMMENTS
F197120 197120u --- NO COMMENTS
F197121 197121u --- NO COMMENTS
F197122 197122u --- NO COMMENTS
F197123 197123u --- NO COMMENTS
F197124 197124u --- NO COMMENTS
F197125 197125u --- NO COMMENTS
F197126 197126u --- NO COMMENTS
F197127 197127u --- NO COMMENTS
F197152 197152u --- NO COMMENTS
F197153 197153u --- NO COMMENTS
F197154 197154u --- NO COMMENTS
F197155 197155u --- NO COMMENTS
F197156 197156u --- NO COMMENTS
F197157 197157u --- NO COMMENTS
F197158 197158u --- NO COMMENTS
F197159 197159u --- NO COMMENTS
F197160 197160u --- NO COMMENTS
F197161 197161u --- NO COMMENTS
F197162 197162u --- NO COMMENTS
F197163 197163u --- NO COMMENTS
F197164 197164u --- NO COMMENTS
F197165 197165u --- NO COMMENTS
F197166 197166u --- NO COMMENTS
F197167 197167u --- NO COMMENTS
F19723 19723u --- NO COMMENTS
F197240 197240u --- NO COMMENTS
F197241 197241u --- NO COMMENTS
F197242 197242u --- NO COMMENTS
F197243 197243u --- NO COMMENTS
F197244 197244u --- NO COMMENTS
F197245 197245u --- NO COMMENTS
F197246 197246u --- NO COMMENTS
F197247 197247u --- NO COMMENTS
F19724 19724u --- NO COMMENTS
F197256 197256u --- NO COMMENTS
F197257 197257u --- NO COMMENTS
F197258 197258u --- NO COMMENTS
F197259 197259u --- NO COMMENTS
F197260 197260u --- NO COMMENTS
F197261 197261u --- NO COMMENTS
F197262 197262u --- NO COMMENTS
F197263 197263u --- NO COMMENTS
F197264 197264u --- NO COMMENTS
F197265 197265u --- NO COMMENTS
F197266 197266u --- NO COMMENTS
F197267 197267u --- NO COMMENTS
F197268 197268u --- NO COMMENTS
F197269 197269u --- NO COMMENTS
F197270 197270u --- NO COMMENTS
F197271 197271u --- NO COMMENTS
F197272 197272u --- NO COMMENTS
F197273 197273u --- NO COMMENTS
F197274 197274u --- NO COMMENTS
F197275 197275u --- NO COMMENTS
F197276 197276u --- NO COMMENTS
F197277 197277u --- NO COMMENTS
F197278 197278u --- NO COMMENTS
F197279 197279u --- NO COMMENTS
F19727 19727u --- NO COMMENTS
F197280 197280u --- NO COMMENTS
F197281 197281u --- NO COMMENTS
F197282 197282u --- NO COMMENTS
F197283 197283u --- NO COMMENTS
F197284 197284u --- NO COMMENTS
F197285 197285u --- NO COMMENTS
F197286 197286u --- NO COMMENTS
F197287 197287u --- NO COMMENTS
F197288 197288u --- NO COMMENTS
F197289 197289u --- NO COMMENTS
F197290 197290u --- NO COMMENTS
F197291 197291u --- NO COMMENTS
F197292 197292u --- NO COMMENTS
F197293 197293u --- NO COMMENTS
F197294 197294u --- NO COMMENTS
F197295 197295u --- NO COMMENTS
F19729 19729u --- NO COMMENTS
F19731 19731u --- NO COMMENTS
F197320 197320u --- NO COMMENTS
F197321 197321u --- NO COMMENTS
F197322 197322u --- NO COMMENTS
F197323 197323u --- NO COMMENTS
F197324 197324u --- NO COMMENTS
F197325 197325u --- NO COMMENTS
F197326 197326u --- NO COMMENTS
F197327 197327u --- NO COMMENTS
F197328 197328u --- NO COMMENTS
F197329 197329u --- NO COMMENTS
F197330 197330u --- NO COMMENTS
F197331 197331u --- NO COMMENTS
F197332 197332u --- NO COMMENTS
F197333 197333u --- NO COMMENTS
F197334 197334u --- NO COMMENTS
F197335 197335u --- NO COMMENTS
F19733 19733u --- NO COMMENTS
F19734 19734u --- NO COMMENTS
F197408 197408u --- NO COMMENTS
F197409 197409u --- NO COMMENTS
F197410 197410u --- NO COMMENTS
F197411 197411u --- NO COMMENTS
F197412 197412u --- NO COMMENTS
F197413 197413u --- NO COMMENTS
F197414 197414u --- NO COMMENTS
F197415 197415u --- NO COMMENTS
F197424 197424u --- NO COMMENTS
F197425 197425u --- NO COMMENTS
F197426 197426u --- NO COMMENTS
F197427 197427u --- NO COMMENTS
F197428 197428u --- NO COMMENTS
F197429 197429u --- NO COMMENTS
F197430 197430u --- NO COMMENTS
F197431 197431u --- NO COMMENTS
F197432 197432u --- NO COMMENTS
F197433 197433u --- NO COMMENTS
F197434 197434u --- NO COMMENTS
F197435 197435u --- NO COMMENTS
F197436 197436u --- NO COMMENTS
F197437 197437u --- NO COMMENTS
F197438 197438u --- NO COMMENTS
F197439 197439u --- NO COMMENTS
F197440 197440u --- NO COMMENTS
F197441 197441u --- NO COMMENTS
F197442 197442u --- NO COMMENTS
F197443 197443u --- NO COMMENTS
F197444 197444u --- NO COMMENTS
F197445 197445u --- NO COMMENTS
F197446 197446u --- NO COMMENTS
F197447 197447u --- NO COMMENTS
F197448 197448u --- NO COMMENTS
F197449 197449u --- NO COMMENTS
F197450 197450u --- NO COMMENTS
F197451 197451u --- NO COMMENTS
F197452 197452u --- NO COMMENTS
F197453 197453u --- NO COMMENTS
F197454 197454u --- NO COMMENTS
F197455 197455u --- NO COMMENTS
F197456 197456u --- NO COMMENTS
F197457 197457u --- NO COMMENTS
F197458 197458u --- NO COMMENTS
F197459 197459u --- NO COMMENTS
F197460 197460u --- NO COMMENTS
F197461 197461u --- NO COMMENTS
F197462 197462u --- NO COMMENTS
F197463 197463u --- NO COMMENTS
F197488 197488u --- NO COMMENTS
F197489 197489u --- NO COMMENTS
F197490 197490u --- NO COMMENTS
F197491 197491u --- NO COMMENTS
F197492 197492u --- NO COMMENTS
F197493 197493u --- NO COMMENTS
F197494 197494u --- NO COMMENTS
F197495 197495u --- NO COMMENTS
F197496 197496u --- NO COMMENTS
F197497 197497u --- NO COMMENTS
F197498 197498u --- NO COMMENTS
F197499 197499u --- NO COMMENTS
F1974 1974u --- NO COMMENTS
F197500 197500u --- NO COMMENTS
F197501 197501u --- NO COMMENTS
F197502 197502u --- NO COMMENTS
F197503 197503u --- NO COMMENTS
F19752 19752u --- NO COMMENTS
F1975 1975u --- NO COMMENTS
F1976 1976u --- NO COMMENTS
F1989 1989u --- NO COMMENTS
F1990 1990u --- NO COMMENTS
F199144 199144u --- NO COMMENTS
F199145 199145u --- NO COMMENTS
F199146 199146u --- NO COMMENTS
F199147 199147u --- NO COMMENTS
F199148 199148u --- NO COMMENTS
F199149 199149u --- NO COMMENTS
F199150 199150u --- NO COMMENTS
F199151 199151u --- NO COMMENTS
F199152 199152u --- NO COMMENTS
F199153 199153u --- NO COMMENTS
F199154 199154u --- NO COMMENTS
F199155 199155u --- NO COMMENTS
F199156 199156u --- NO COMMENTS
F199157 199157u --- NO COMMENTS
F199158 199158u --- NO COMMENTS
F199159 199159u --- NO COMMENTS
F199160 199160u --- NO COMMENTS
F199161 199161u --- NO COMMENTS
F199162 199162u --- NO COMMENTS
F199163 199163u --- NO COMMENTS
F199164 199164u --- NO COMMENTS
F199165 199165u --- NO COMMENTS
F199166 199166u --- NO COMMENTS
F199167 199167u --- NO COMMENTS
F199168 199168u --- NO COMMENTS
F199169 199169u --- NO COMMENTS
F199170 199170u --- NO COMMENTS
F199171 199171u --- NO COMMENTS
F199172 199172u --- NO COMMENTS
F199173 199173u --- NO COMMENTS
F199174 199174u --- NO COMMENTS
F199175 199175u --- NO COMMENTS
F1991 1991u --- NO COMMENTS
F199208 199208u --- NO COMMENTS
F199209 199209u --- NO COMMENTS
F199210 199210u --- NO COMMENTS
F199211 199211u --- NO COMMENTS
F199212 199212u --- NO COMMENTS
F199213 199213u --- NO COMMENTS
F199214 199214u --- NO COMMENTS
F199215 199215u --- NO COMMENTS
F199264 199264u --- NO COMMENTS
F199265 199265u --- NO COMMENTS
F199266 199266u --- NO COMMENTS
F199267 199267u --- NO COMMENTS
F199268 199268u --- NO COMMENTS
F199269 199269u --- NO COMMENTS
F199270 199270u --- NO COMMENTS
F199271 199271u --- NO COMMENTS
F199272 199272u --- NO COMMENTS
F199273 199273u --- NO COMMENTS
F199274 199274u --- NO COMMENTS
F199275 199275u --- NO COMMENTS
F199276 199276u --- NO COMMENTS
F199277 199277u --- NO COMMENTS
F199278 199278u --- NO COMMENTS
F199279 199279u --- NO COMMENTS
F199280 199280u --- NO COMMENTS
F199281 199281u --- NO COMMENTS
F199282 199282u --- NO COMMENTS
F199283 199283u --- NO COMMENTS
F199284 199284u --- NO COMMENTS
F199285 199285u --- NO COMMENTS
F199286 199286u --- NO COMMENTS
F199287 199287u --- NO COMMENTS
F199288 199288u --- NO COMMENTS
F199289 199289u --- NO COMMENTS
F199290 199290u --- NO COMMENTS
F199291 199291u --- NO COMMENTS
F199292 199292u --- NO COMMENTS
F199293 199293u --- NO COMMENTS
F199294 199294u --- NO COMMENTS
F199295 199295u --- NO COMMENTS
F1992 1992u --- NO COMMENTS
F199328 199328u --- NO COMMENTS
F199329 199329u --- NO COMMENTS
F199330 199330u --- NO COMMENTS
F199331 199331u --- NO COMMENTS
F199332 199332u --- NO COMMENTS
F199333 199333u --- NO COMMENTS
F199334 199334u --- NO COMMENTS
F199335 199335u --- NO COMMENTS
F1993 1993u --- NO COMMENTS
F1994 1994u --- NO COMMENTS
F1995 1995u --- NO COMMENTS
F1996 1996u --- NO COMMENTS
F1997 1997u --- NO COMMENTS
F1998 1998u --- NO COMMENTS
F1999 1999u --- NO COMMENTS
F2000 2000u --- NO COMMENTS
F2001 2001u --- NO COMMENTS
F2002 2002u --- NO COMMENTS
F200304 200304u --- NO COMMENTS
F200305 200305u --- NO COMMENTS
F200306 200306u --- NO COMMENTS
F200307 200307u --- NO COMMENTS
F200308 200308u --- NO COMMENTS
F200309 200309u --- NO COMMENTS
F200310 200310u --- NO COMMENTS
F200311 200311u --- NO COMMENTS
F200312 200312u --- NO COMMENTS
F200313 200313u --- NO COMMENTS
F200314 200314u --- NO COMMENTS
F200315 200315u --- NO COMMENTS
F200316 200316u --- NO COMMENTS
F200317 200317u --- NO COMMENTS
F200318 200318u --- NO COMMENTS
F200319 200319u --- NO COMMENTS
F200320 200320u --- NO COMMENTS
F200321 200321u --- NO COMMENTS
F200322 200322u --- NO COMMENTS
F200323 200323u --- NO COMMENTS
F200324 200324u --- NO COMMENTS
F200325 200325u --- NO COMMENTS
F200326 200326u --- NO COMMENTS
F200327 200327u --- NO COMMENTS
F200328 200328u --- NO COMMENTS
F200329 200329u --- NO COMMENTS
F200330 200330u --- NO COMMENTS
F200331 200331u --- NO COMMENTS
F200332 200332u --- NO COMMENTS
F200333 200333u --- NO COMMENTS
F200334 200334u --- NO COMMENTS
F200335 200335u --- NO COMMENTS
F200368 200368u --- NO COMMENTS
F200369 200369u --- NO COMMENTS
F200370 200370u --- NO COMMENTS
F200371 200371u --- NO COMMENTS
F200372 200372u --- NO COMMENTS
F200373 200373u --- NO COMMENTS
F200374 200374u --- NO COMMENTS
F200375 200375u --- NO COMMENTS
F2008 2008u --- NO COMMENTS
F2009 2009u --- NO COMMENTS
F2011 2011u --- NO COMMENTS
F2012 2012u --- NO COMMENTS
F2013 2013u --- NO COMMENTS
F2014 2014u --- NO COMMENTS
F2015 2015u --- NO COMMENTS
F2016 2016u --- NO COMMENTS
F2026 2026u --- NO COMMENTS
F2031 2031u --- NO COMMENTS
F2040 2040u --- NO COMMENTS
F2041 2041u --- NO COMMENTS
F2042 2042u --- NO COMMENTS
F2043 2043u --- NO COMMENTS
F2044 2044u --- NO COMMENTS
F2060 2060u --- NO COMMENTS
F206120 206120u --- NO COMMENTS
F206121 206121u --- NO COMMENTS
F206122 206122u --- NO COMMENTS
F206123 206123u --- NO COMMENTS
F206124 206124u --- NO COMMENTS
F206125 206125u --- NO COMMENTS
F206126 206126u --- NO COMMENTS
F206127 206127u --- NO COMMENTS
F206136 206136u --- NO COMMENTS
F206137 206137u --- NO COMMENTS
F206138 206138u --- NO COMMENTS
F206139 206139u --- NO COMMENTS
F206140 206140u --- NO COMMENTS
F206141 206141u --- NO COMMENTS
F206142 206142u --- NO COMMENTS
F206143 206143u --- NO COMMENTS
F206144 206144u --- NO COMMENTS
F206145 206145u --- NO COMMENTS
F206146 206146u --- NO COMMENTS
F206147 206147u --- NO COMMENTS
F206148 206148u --- NO COMMENTS
F206149 206149u --- NO COMMENTS
F206150 206150u --- NO COMMENTS
F206151 206151u --- NO COMMENTS
F206152 206152u --- NO COMMENTS
F206153 206153u --- NO COMMENTS
F206154 206154u --- NO COMMENTS
F206155 206155u --- NO COMMENTS
F206156 206156u --- NO COMMENTS
F206157 206157u --- NO COMMENTS
F206158 206158u --- NO COMMENTS
F206159 206159u --- NO COMMENTS
F206160 206160u --- NO COMMENTS
F206161 206161u --- NO COMMENTS
F206162 206162u --- NO COMMENTS
F206163 206163u --- NO COMMENTS
F206164 206164u --- NO COMMENTS
F206165 206165u --- NO COMMENTS
F206166 206166u --- NO COMMENTS
F206167 206167u --- NO COMMENTS
F206168 206168u --- NO COMMENTS
F206169 206169u --- NO COMMENTS
F206170 206170u --- NO COMMENTS
F206171 206171u --- NO COMMENTS
F206172 206172u --- NO COMMENTS
F206173 206173u --- NO COMMENTS
F206174 206174u --- NO COMMENTS
F206175 206175u --- NO COMMENTS
F206200 206200u --- NO COMMENTS
F206201 206201u --- NO COMMENTS
F206202 206202u --- NO COMMENTS
F206203 206203u --- NO COMMENTS
F206204 206204u --- NO COMMENTS
F206205 206205u --- NO COMMENTS
F206206 206206u --- NO COMMENTS
F206207 206207u --- NO COMMENTS
F206208 206208u --- NO COMMENTS
F206209 206209u --- NO COMMENTS
F206210 206210u --- NO COMMENTS
F206211 206211u --- NO COMMENTS
F206212 206212u --- NO COMMENTS
F206213 206213u --- NO COMMENTS
F206214 206214u --- NO COMMENTS
F206215 206215u --- NO COMMENTS
F206288 206288u --- NO COMMENTS
F206289 206289u --- NO COMMENTS
F206290 206290u --- NO COMMENTS
F206291 206291u --- NO COMMENTS
F206292 206292u --- NO COMMENTS
F206293 206293u --- NO COMMENTS
F206294 206294u --- NO COMMENTS
F206295 206295u --- NO COMMENTS
F206304 206304u --- NO COMMENTS
F206305 206305u --- NO COMMENTS
F206306 206306u --- NO COMMENTS
F206307 206307u --- NO COMMENTS
F206308 206308u --- NO COMMENTS
F206309 206309u --- NO COMMENTS
F206310 206310u --- NO COMMENTS
F206311 206311u --- NO COMMENTS
F206312 206312u --- NO COMMENTS
F206313 206313u --- NO COMMENTS
F206314 206314u --- NO COMMENTS
F206315 206315u --- NO COMMENTS
F206316 206316u --- NO COMMENTS
F206317 206317u --- NO COMMENTS
F206318 206318u --- NO COMMENTS
F206319 206319u --- NO COMMENTS
F206320 206320u --- NO COMMENTS
F206321 206321u --- NO COMMENTS
F206322 206322u --- NO COMMENTS
F206323 206323u --- NO COMMENTS
F206324 206324u --- NO COMMENTS
F206325 206325u --- NO COMMENTS
F206326 206326u --- NO COMMENTS
F206327 206327u --- NO COMMENTS
F206328 206328u --- NO COMMENTS
F206329 206329u --- NO COMMENTS
F206330 206330u --- NO COMMENTS
F206331 206331u --- NO COMMENTS
F206332 206332u --- NO COMMENTS
F206333 206333u --- NO COMMENTS
F206334 206334u --- NO COMMENTS
F206335 206335u --- NO COMMENTS
F206336 206336u --- NO COMMENTS
F206337 206337u --- NO COMMENTS
F206338 206338u --- NO COMMENTS
F206339 206339u --- NO COMMENTS
F206340 206340u --- NO COMMENTS
F206341 206341u --- NO COMMENTS
F206342 206342u --- NO COMMENTS
F206343 206343u --- NO COMMENTS
F206368 206368u --- NO COMMENTS
F206369 206369u --- NO COMMENTS
F206370 206370u --- NO COMMENTS
F206371 206371u --- NO COMMENTS
F206372 206372u --- NO COMMENTS
F206373 206373u --- NO COMMENTS
F206374 206374u --- NO COMMENTS
F206375 206375u --- NO COMMENTS
F206376 206376u --- NO COMMENTS
F206377 206377u --- NO COMMENTS
F206378 206378u --- NO COMMENTS
F206379 206379u --- NO COMMENTS
F206380 206380u --- NO COMMENTS
F206381 206381u --- NO COMMENTS
F206382 206382u --- NO COMMENTS
F206383 206383u --- NO COMMENTS
F206456 206456u --- NO COMMENTS
F206457 206457u --- NO COMMENTS
F206458 206458u --- NO COMMENTS
F206459 206459u --- NO COMMENTS
F206460 206460u --- NO COMMENTS
F206461 206461u --- NO COMMENTS
F206462 206462u --- NO COMMENTS
F206463 206463u --- NO COMMENTS
F206464 206464u --- NO COMMENTS
F206465 206465u --- NO COMMENTS
F206466 206466u --- NO COMMENTS
F206467 206467u --- NO COMMENTS
F206468 206468u --- NO COMMENTS
F206469 206469u --- NO COMMENTS
F206470 206470u --- NO COMMENTS
F206471 206471u --- NO COMMENTS
F206496 206496u --- NO COMMENTS
F206497 206497u --- NO COMMENTS
F206498 206498u --- NO COMMENTS
F206499 206499u --- NO COMMENTS
F206500 206500u --- NO COMMENTS
F206501 206501u --- NO COMMENTS
F206502 206502u --- NO COMMENTS
F206503 206503u --- NO COMMENTS
F206504 206504u --- NO COMMENTS
F206505 206505u --- NO COMMENTS
F206506 206506u --- NO COMMENTS
F206507 206507u --- NO COMMENTS
F206508 206508u --- NO COMMENTS
F206509 206509u --- NO COMMENTS
F206510 206510u --- NO COMMENTS
F206511 206511u --- NO COMMENTS
F206560 206560u --- NO COMMENTS
F206561 206561u --- NO COMMENTS
F206562 206562u --- NO COMMENTS
F206563 206563u --- NO COMMENTS
F206564 206564u --- NO COMMENTS
F206565 206565u --- NO COMMENTS
F206566 206566u --- NO COMMENTS
F206567 206567u --- NO COMMENTS
F206576 206576u --- NO COMMENTS
F206577 206577u --- NO COMMENTS
F206578 206578u --- NO COMMENTS
F206579 206579u --- NO COMMENTS
F206580 206580u --- NO COMMENTS
F206581 206581u --- NO COMMENTS
F206582 206582u --- NO COMMENTS
F206583 206583u --- NO COMMENTS
F206584 206584u --- NO COMMENTS
F206585 206585u --- NO COMMENTS
F206586 206586u --- NO COMMENTS
F206587 206587u --- NO COMMENTS
F206588 206588u --- NO COMMENTS
F206589 206589u --- NO COMMENTS
F206590 206590u --- NO COMMENTS
F206591 206591u --- NO COMMENTS
F206592 206592u --- NO COMMENTS
F206593 206593u --- NO COMMENTS
F206594 206594u --- NO COMMENTS
F206595 206595u --- NO COMMENTS
F206596 206596u --- NO COMMENTS
F206597 206597u --- NO COMMENTS
F206598 206598u --- NO COMMENTS
F206599 206599u --- NO COMMENTS
F2065 2065u --- NO COMMENTS
F206600 206600u --- NO COMMENTS
F206601 206601u --- NO COMMENTS
F206602 206602u --- NO COMMENTS
F206603 206603u --- NO COMMENTS
F206604 206604u --- NO COMMENTS
F206605 206605u --- NO COMMENTS
F206606 206606u --- NO COMMENTS
F206607 206607u --- NO COMMENTS
F206608 206608u --- NO COMMENTS
F206609 206609u --- NO COMMENTS
F206610 206610u --- NO COMMENTS
F206611 206611u --- NO COMMENTS
F206612 206612u --- NO COMMENTS
F206613 206613u --- NO COMMENTS
F206614 206614u --- NO COMMENTS
F206615 206615u --- NO COMMENTS
F206640 206640u --- NO COMMENTS
F206641 206641u --- NO COMMENTS
F206642 206642u --- NO COMMENTS
F206643 206643u --- NO COMMENTS
F206644 206644u --- NO COMMENTS
F206645 206645u --- NO COMMENTS
F206646 206646u --- NO COMMENTS
F206647 206647u --- NO COMMENTS
F206648 206648u --- NO COMMENTS
F206649 206649u --- NO COMMENTS
F206650 206650u --- NO COMMENTS
F206651 206651u --- NO COMMENTS
F206652 206652u --- NO COMMENTS
F206653 206653u --- NO COMMENTS
F206654 206654u --- NO COMMENTS
F206655 206655u --- NO COMMENTS
F206728 206728u --- NO COMMENTS
F206729 206729u --- NO COMMENTS
F206730 206730u --- NO COMMENTS
F206731 206731u --- NO COMMENTS
F206732 206732u --- NO COMMENTS
F206733 206733u --- NO COMMENTS
F206734 206734u --- NO COMMENTS
F206735 206735u --- NO COMMENTS
F206744 206744u --- NO COMMENTS
F206745 206745u --- NO COMMENTS
F206746 206746u --- NO COMMENTS
F206747 206747u --- NO COMMENTS
F206748 206748u --- NO COMMENTS
F206749 206749u --- NO COMMENTS
F206750 206750u --- NO COMMENTS
F206751 206751u --- NO COMMENTS
F206752 206752u --- NO COMMENTS
F206753 206753u --- NO COMMENTS
F206754 206754u --- NO COMMENTS
F206755 206755u --- NO COMMENTS
F206756 206756u --- NO COMMENTS
F206757 206757u --- NO COMMENTS
F206758 206758u --- NO COMMENTS
F206759 206759u --- NO COMMENTS
F206760 206760u --- NO COMMENTS
F206761 206761u --- NO COMMENTS
F206762 206762u --- NO COMMENTS
F206763 206763u --- NO COMMENTS
F206764 206764u --- NO COMMENTS
F206765 206765u --- NO COMMENTS
F206766 206766u --- NO COMMENTS
F206767 206767u --- NO COMMENTS
F206768 206768u --- NO COMMENTS
F206769 206769u --- NO COMMENTS
F206770 206770u --- NO COMMENTS
F206771 206771u --- NO COMMENTS
F206772 206772u --- NO COMMENTS
F206773 206773u --- NO COMMENTS
F206774 206774u --- NO COMMENTS
F206775 206775u --- NO COMMENTS
F206776 206776u --- NO COMMENTS
F206777 206777u --- NO COMMENTS
F206778 206778u --- NO COMMENTS
F206779 206779u --- NO COMMENTS
F206780 206780u --- NO COMMENTS
F206781 206781u --- NO COMMENTS
F206782 206782u --- NO COMMENTS
F206783 206783u --- NO COMMENTS
F2067 2067u --- NO COMMENTS
F206808 206808u --- NO COMMENTS
F206809 206809u --- NO COMMENTS
F206810 206810u --- NO COMMENTS
F206811 206811u --- NO COMMENTS
F206812 206812u --- NO COMMENTS
F206813 206813u --- NO COMMENTS
F206814 206814u --- NO COMMENTS
F206815 206815u --- NO COMMENTS
F206816 206816u --- NO COMMENTS
F206817 206817u --- NO COMMENTS
F206818 206818u --- NO COMMENTS
F206819 206819u --- NO COMMENTS
F206820 206820u --- NO COMMENTS
F206821 206821u --- NO COMMENTS
F206822 206822u --- NO COMMENTS
F206823 206823u --- NO COMMENTS
F206896 206896u --- NO COMMENTS
F206897 206897u --- NO COMMENTS
F206898 206898u --- NO COMMENTS
F206899 206899u --- NO COMMENTS
F206900 206900u --- NO COMMENTS
F206901 206901u --- NO COMMENTS
F206902 206902u --- NO COMMENTS
F206903 206903u --- NO COMMENTS
F206904 206904u --- NO COMMENTS
F206905 206905u --- NO COMMENTS
F206906 206906u --- NO COMMENTS
F206907 206907u --- NO COMMENTS
F206908 206908u --- NO COMMENTS
F206909 206909u --- NO COMMENTS
F206910 206910u --- NO COMMENTS
F206911 206911u --- NO COMMENTS
F206936 206936u --- NO COMMENTS
F206937 206937u --- NO COMMENTS
F206938 206938u --- NO COMMENTS
F206939 206939u --- NO COMMENTS
F206940 206940u --- NO COMMENTS
F206941 206941u --- NO COMMENTS
F206942 206942u --- NO COMMENTS
F206943 206943u --- NO COMMENTS
F206944 206944u --- NO COMMENTS
F206945 206945u --- NO COMMENTS
F206946 206946u --- NO COMMENTS
F206947 206947u --- NO COMMENTS
F206948 206948u --- NO COMMENTS
F206949 206949u --- NO COMMENTS
F206950 206950u --- NO COMMENTS
F206951 206951u --- NO COMMENTS
F2069 2069u --- NO COMMENTS
F207000 207000u --- NO COMMENTS
F207001 207001u --- NO COMMENTS
F207002 207002u --- NO COMMENTS
F207003 207003u --- NO COMMENTS
F207004 207004u --- NO COMMENTS
F207005 207005u --- NO COMMENTS
F207006 207006u --- NO COMMENTS
F207007 207007u --- NO COMMENTS
F207016 207016u --- NO COMMENTS
F207017 207017u --- NO COMMENTS
F207018 207018u --- NO COMMENTS
F207019 207019u --- NO COMMENTS
F207020 207020u --- NO COMMENTS
F207021 207021u --- NO COMMENTS
F207022 207022u --- NO COMMENTS
F207023 207023u --- NO COMMENTS
F207024 207024u --- NO COMMENTS
F207025 207025u --- NO COMMENTS
F207026 207026u --- NO COMMENTS
F207027 207027u --- NO COMMENTS
F207028 207028u --- NO COMMENTS
F207029 207029u --- NO COMMENTS
F207030 207030u --- NO COMMENTS
F207031 207031u --- NO COMMENTS
F207032 207032u --- NO COMMENTS
F207033 207033u --- NO COMMENTS
F207034 207034u --- NO COMMENTS
F207035 207035u --- NO COMMENTS
F207036 207036u --- NO COMMENTS
F207037 207037u --- NO COMMENTS
F207038 207038u --- NO COMMENTS
F207039 207039u --- NO COMMENTS
F207040 207040u --- NO COMMENTS
F207041 207041u --- NO COMMENTS
F207042 207042u --- NO COMMENTS
F207043 207043u --- NO COMMENTS
F207044 207044u --- NO COMMENTS
F207045 207045u --- NO COMMENTS
F207046 207046u --- NO COMMENTS
F207047 207047u --- NO COMMENTS
F207048 207048u --- NO COMMENTS
F207049 207049u --- NO COMMENTS
F207050 207050u --- NO COMMENTS
F207051 207051u --- NO COMMENTS
F207052 207052u --- NO COMMENTS
F207053 207053u --- NO COMMENTS
F207054 207054u --- NO COMMENTS
F207055 207055u --- NO COMMENTS
F207080 207080u --- NO COMMENTS
F207081 207081u --- NO COMMENTS
F207082 207082u --- NO COMMENTS
F207083 207083u --- NO COMMENTS
F207084 207084u --- NO COMMENTS
F207085 207085u --- NO COMMENTS
F207086 207086u --- NO COMMENTS
F207087 207087u --- NO COMMENTS
F207088 207088u --- NO COMMENTS
F207089 207089u --- NO COMMENTS
F207090 207090u --- NO COMMENTS
F207091 207091u --- NO COMMENTS
F207092 207092u --- NO COMMENTS
F207093 207093u --- NO COMMENTS
F207094 207094u --- NO COMMENTS
F207095 207095u --- NO COMMENTS
F207168 207168u --- NO COMMENTS
F207169 207169u --- NO COMMENTS
F207170 207170u --- NO COMMENTS
F207171 207171u --- NO COMMENTS
F207172 207172u --- NO COMMENTS
F207173 207173u --- NO COMMENTS
F207174 207174u --- NO COMMENTS
F207175 207175u --- NO COMMENTS
F207184 207184u --- NO COMMENTS
F207185 207185u --- NO COMMENTS
F207186 207186u --- NO COMMENTS
F207187 207187u --- NO COMMENTS
F207188 207188u --- NO COMMENTS
F207189 207189u --- NO COMMENTS
F207190 207190u --- NO COMMENTS
F207191 207191u --- NO COMMENTS
F207192 207192u --- NO COMMENTS
F207193 207193u --- NO COMMENTS
F207194 207194u --- NO COMMENTS
F207195 207195u --- NO COMMENTS
F207196 207196u --- NO COMMENTS
F207197 207197u --- NO COMMENTS
F207198 207198u --- NO COMMENTS
F207199 207199u --- NO COMMENTS
F207200 207200u --- NO COMMENTS
F207201 207201u --- NO COMMENTS
F207202 207202u --- NO COMMENTS
F207203 207203u --- NO COMMENTS
F207204 207204u --- NO COMMENTS
F207205 207205u --- NO COMMENTS
F207206 207206u --- NO COMMENTS
F207207 207207u --- NO COMMENTS
F207208 207208u --- NO COMMENTS
F207209 207209u --- NO COMMENTS
F207210 207210u --- NO COMMENTS
F207211 207211u --- NO COMMENTS
F207212 207212u --- NO COMMENTS
F207213 207213u --- NO COMMENTS
F207214 207214u --- NO COMMENTS
F207215 207215u --- NO COMMENTS
F207216 207216u --- NO COMMENTS
F207217 207217u --- NO COMMENTS
F207218 207218u --- NO COMMENTS
F207219 207219u --- NO COMMENTS
F207220 207220u --- NO COMMENTS
F207221 207221u --- NO COMMENTS
F207222 207222u --- NO COMMENTS
F207223 207223u --- NO COMMENTS
F207248 207248u --- NO COMMENTS
F207249 207249u --- NO COMMENTS
F207250 207250u --- NO COMMENTS
F207251 207251u --- NO COMMENTS
F207252 207252u --- NO COMMENTS
F207253 207253u --- NO COMMENTS
F207254 207254u --- NO COMMENTS
F207255 207255u --- NO COMMENTS
F207256 207256u --- NO COMMENTS
F207257 207257u --- NO COMMENTS
F207258 207258u --- NO COMMENTS
F207259 207259u --- NO COMMENTS
F207260 207260u --- NO COMMENTS
F207261 207261u --- NO COMMENTS
F207262 207262u --- NO COMMENTS
F207263 207263u --- NO COMMENTS
F207336 207336u --- NO COMMENTS
F207337 207337u --- NO COMMENTS
F207338 207338u --- NO COMMENTS
F207339 207339u --- NO COMMENTS
F207340 207340u --- NO COMMENTS
F207341 207341u --- NO COMMENTS
F207342 207342u --- NO COMMENTS
F207343 207343u --- NO COMMENTS
F207344 207344u --- NO COMMENTS
F207345 207345u --- NO COMMENTS
F207346 207346u --- NO COMMENTS
F207347 207347u --- NO COMMENTS
F207348 207348u --- NO COMMENTS
F207349 207349u --- NO COMMENTS
F207350 207350u --- NO COMMENTS
F207351 207351u --- NO COMMENTS
F207376 207376u --- NO COMMENTS
F207377 207377u --- NO COMMENTS
F207378 207378u --- NO COMMENTS
F207379 207379u --- NO COMMENTS
F207380 207380u --- NO COMMENTS
F207381 207381u --- NO COMMENTS
F207382 207382u --- NO COMMENTS
F207383 207383u --- NO COMMENTS
F207384 207384u --- NO COMMENTS
F207385 207385u --- NO COMMENTS
F207386 207386u --- NO COMMENTS
F207387 207387u --- NO COMMENTS
F207388 207388u --- NO COMMENTS
F207389 207389u --- NO COMMENTS
F207390 207390u --- NO COMMENTS
F207391 207391u --- NO COMMENTS
F207440 207440u --- NO COMMENTS
F207441 207441u --- NO COMMENTS
F207442 207442u --- NO COMMENTS
F207443 207443u --- NO COMMENTS
F207444 207444u --- NO COMMENTS
F207445 207445u --- NO COMMENTS
F207446 207446u --- NO COMMENTS
F207447 207447u --- NO COMMENTS
F207456 207456u --- NO COMMENTS
F207457 207457u --- NO COMMENTS
F207458 207458u --- NO COMMENTS
F207459 207459u --- NO COMMENTS
F207460 207460u --- NO COMMENTS
F207461 207461u --- NO COMMENTS
F207462 207462u --- NO COMMENTS
F207463 207463u --- NO COMMENTS
F207464 207464u --- NO COMMENTS
F207465 207465u --- NO COMMENTS
F207466 207466u --- NO COMMENTS
F207467 207467u --- NO COMMENTS
F207468 207468u --- NO COMMENTS
F207469 207469u --- NO COMMENTS
F207470 207470u --- NO COMMENTS
F207471 207471u --- NO COMMENTS
F207472 207472u --- NO COMMENTS
F207473 207473u --- NO COMMENTS
F207474 207474u --- NO COMMENTS
F207475 207475u --- NO COMMENTS
F207476 207476u --- NO COMMENTS
F207477 207477u --- NO COMMENTS
F207478 207478u --- NO COMMENTS
F207479 207479u --- NO COMMENTS
F207480 207480u --- NO COMMENTS
F207481 207481u --- NO COMMENTS
F207482 207482u --- NO COMMENTS
F207483 207483u --- NO COMMENTS
F207484 207484u --- NO COMMENTS
F207485 207485u --- NO COMMENTS
F207486 207486u --- NO COMMENTS
F207487 207487u --- NO COMMENTS
F207488 207488u --- NO COMMENTS
F207489 207489u --- NO COMMENTS
F207490 207490u --- NO COMMENTS
F207491 207491u --- NO COMMENTS
F207492 207492u --- NO COMMENTS
F207493 207493u --- NO COMMENTS
F207494 207494u --- NO COMMENTS
F207495 207495u --- NO COMMENTS
F207520 207520u --- NO COMMENTS
F207521 207521u --- NO COMMENTS
F207522 207522u --- NO COMMENTS
F207523 207523u --- NO COMMENTS
F207524 207524u --- NO COMMENTS
F207525 207525u --- NO COMMENTS
F207526 207526u --- NO COMMENTS
F207527 207527u --- NO COMMENTS
F207528 207528u --- NO COMMENTS
F207529 207529u --- NO COMMENTS
F207530 207530u --- NO COMMENTS
F207531 207531u --- NO COMMENTS
F207532 207532u --- NO COMMENTS
F207533 207533u --- NO COMMENTS
F207534 207534u --- NO COMMENTS
F207535 207535u --- NO COMMENTS
F207608 207608u --- NO COMMENTS
F207609 207609u --- NO COMMENTS
F207610 207610u --- NO COMMENTS
F207611 207611u --- NO COMMENTS
F207612 207612u --- NO COMMENTS
F207613 207613u --- NO COMMENTS
F207614 207614u --- NO COMMENTS
F207615 207615u --- NO COMMENTS
F207624 207624u --- NO COMMENTS
F207625 207625u --- NO COMMENTS
F207626 207626u --- NO COMMENTS
F207627 207627u --- NO COMMENTS
F207628 207628u --- NO COMMENTS
F207629 207629u --- NO COMMENTS
F207630 207630u --- NO COMMENTS
F207631 207631u --- NO COMMENTS
F207632 207632u --- NO COMMENTS
F207633 207633u --- NO COMMENTS
F207634 207634u --- NO COMMENTS
F207635 207635u --- NO COMMENTS
F207636 207636u --- NO COMMENTS
F207637 207637u --- NO COMMENTS
F207638 207638u --- NO COMMENTS
F207639 207639u --- NO COMMENTS
F207640 207640u --- NO COMMENTS
F207641 207641u --- NO COMMENTS
F207642 207642u --- NO COMMENTS
F207643 207643u --- NO COMMENTS
F207644 207644u --- NO COMMENTS
F207645 207645u --- NO COMMENTS
F207646 207646u --- NO COMMENTS
F207647 207647u --- NO COMMENTS
F207648 207648u --- NO COMMENTS
F207649 207649u --- NO COMMENTS
F207650 207650u --- NO COMMENTS
F207651 207651u --- NO COMMENTS
F207652 207652u --- NO COMMENTS
F207653 207653u --- NO COMMENTS
F207654 207654u --- NO COMMENTS
F207655 207655u --- NO COMMENTS
F207656 207656u --- NO COMMENTS
F207657 207657u --- NO COMMENTS
F207658 207658u --- NO COMMENTS
F207659 207659u --- NO COMMENTS
F207660 207660u --- NO COMMENTS
F207661 207661u --- NO COMMENTS
F207662 207662u --- NO COMMENTS
F207663 207663u --- NO COMMENTS
F207688 207688u --- NO COMMENTS
F207689 207689u --- NO COMMENTS
F207690 207690u --- NO COMMENTS
F207691 207691u --- NO COMMENTS
F207692 207692u --- NO COMMENTS
F207693 207693u --- NO COMMENTS
F207694 207694u --- NO COMMENTS
F207695 207695u --- NO COMMENTS
F207696 207696u --- NO COMMENTS
F207697 207697u --- NO COMMENTS
F207698 207698u --- NO COMMENTS
F207699 207699u --- NO COMMENTS
F207700 207700u --- NO COMMENTS
F207701 207701u --- NO COMMENTS
F207702 207702u --- NO COMMENTS
F207703 207703u --- NO COMMENTS
F207776 207776u --- NO COMMENTS
F207777 207777u --- NO COMMENTS
F207778 207778u --- NO COMMENTS
F207779 207779u --- NO COMMENTS
F207780 207780u --- NO COMMENTS
F207781 207781u --- NO COMMENTS
F207782 207782u --- NO COMMENTS
F207783 207783u --- NO COMMENTS
F207784 207784u --- NO COMMENTS
F207785 207785u --- NO COMMENTS
F207786 207786u --- NO COMMENTS
F207787 207787u --- NO COMMENTS
F207788 207788u --- NO COMMENTS
F207789 207789u --- NO COMMENTS
F207790 207790u --- NO COMMENTS
F207791 207791u --- NO COMMENTS
F207816 207816u --- NO COMMENTS
F207817 207817u --- NO COMMENTS
F207818 207818u --- NO COMMENTS
F207819 207819u --- NO COMMENTS
F207820 207820u --- NO COMMENTS
F207821 207821u --- NO COMMENTS
F207822 207822u --- NO COMMENTS
F207823 207823u --- NO COMMENTS
F207824 207824u --- NO COMMENTS
F207825 207825u --- NO COMMENTS
F207826 207826u --- NO COMMENTS
F207827 207827u --- NO COMMENTS
F207828 207828u --- NO COMMENTS
F207829 207829u --- NO COMMENTS
F207830 207830u --- NO COMMENTS
F207831 207831u --- NO COMMENTS
F207952 207952u --- NO COMMENTS
F207953 207953u --- NO COMMENTS
F207954 207954u --- NO COMMENTS
F207955 207955u --- NO COMMENTS
F207956 207956u --- NO COMMENTS
F207957 207957u --- NO COMMENTS
F207958 207958u --- NO COMMENTS
F207959 207959u --- NO COMMENTS
F207960 207960u --- NO COMMENTS
F207961 207961u --- NO COMMENTS
F207962 207962u --- NO COMMENTS
F207963 207963u --- NO COMMENTS
F207964 207964u --- NO COMMENTS
F207965 207965u --- NO COMMENTS
F207966 207966u --- NO COMMENTS
F207967 207967u --- NO COMMENTS
F207968 207968u --- NO COMMENTS
F207969 207969u --- NO COMMENTS
F207970 207970u --- NO COMMENTS
F207971 207971u --- NO COMMENTS
F207972 207972u --- NO COMMENTS
F207973 207973u --- NO COMMENTS
F207974 207974u --- NO COMMENTS
F207975 207975u --- NO COMMENTS
F207976 207976u --- NO COMMENTS
F207977 207977u --- NO COMMENTS
F207978 207978u --- NO COMMENTS
F207979 207979u --- NO COMMENTS
F207980 207980u --- NO COMMENTS
F207981 207981u --- NO COMMENTS
F207982 207982u --- NO COMMENTS
F207983 207983u --- NO COMMENTS
F208016 208016u --- NO COMMENTS
F208017 208017u --- NO COMMENTS
F208018 208018u --- NO COMMENTS
F208019 208019u --- NO COMMENTS
F208020 208020u --- NO COMMENTS
F208021 208021u --- NO COMMENTS
F208022 208022u --- NO COMMENTS
F208023 208023u --- NO COMMENTS
F208072 208072u --- NO COMMENTS
F208073 208073u --- NO COMMENTS
F208074 208074u --- NO COMMENTS
F208075 208075u --- NO COMMENTS
F208076 208076u --- NO COMMENTS
F208077 208077u --- NO COMMENTS
F208078 208078u --- NO COMMENTS
F208079 208079u --- NO COMMENTS
F208080 208080u --- NO COMMENTS
F208081 208081u --- NO COMMENTS
F208082 208082u --- NO COMMENTS
F208083 208083u --- NO COMMENTS
F208084 208084u --- NO COMMENTS
F208085 208085u --- NO COMMENTS
F208086 208086u --- NO COMMENTS
F208087 208087u --- NO COMMENTS
F208088 208088u --- NO COMMENTS
F208089 208089u --- NO COMMENTS
F208090 208090u --- NO COMMENTS
F208091 208091u --- NO COMMENTS
F208092 208092u --- NO COMMENTS
F208093 208093u --- NO COMMENTS
F208094 208094u --- NO COMMENTS
F208095 208095u --- NO COMMENTS
F208096 208096u --- NO COMMENTS
F208097 208097u --- NO COMMENTS
F208098 208098u --- NO COMMENTS
F208099 208099u --- NO COMMENTS
F2080 2080u --- NO COMMENTS
F208100 208100u --- NO COMMENTS
F208101 208101u --- NO COMMENTS
F208102 208102u --- NO COMMENTS
F208103 208103u --- NO COMMENTS
F208136 208136u --- NO COMMENTS
F208137 208137u --- NO COMMENTS
F208138 208138u --- NO COMMENTS
F208139 208139u --- NO COMMENTS
F208140 208140u --- NO COMMENTS
F208141 208141u --- NO COMMENTS
F208142 208142u --- NO COMMENTS
F208143 208143u --- NO COMMENTS
F208192 208192u --- NO COMMENTS
F208193 208193u --- NO COMMENTS
F208194 208194u --- NO COMMENTS
F208195 208195u --- NO COMMENTS
F208196 208196u --- NO COMMENTS
F208197 208197u --- NO COMMENTS
F208198 208198u --- NO COMMENTS
F208199 208199u --- NO COMMENTS
F2081 2081u --- NO COMMENTS
F208200 208200u --- NO COMMENTS
F208201 208201u --- NO COMMENTS
F208202 208202u --- NO COMMENTS
F208203 208203u --- NO COMMENTS
F208204 208204u --- NO COMMENTS
F208205 208205u --- NO COMMENTS
F208206 208206u --- NO COMMENTS
F208207 208207u --- NO COMMENTS
F208208 208208u --- NO COMMENTS
F208209 208209u --- NO COMMENTS
F208210 208210u --- NO COMMENTS
F208211 208211u --- NO COMMENTS
F208212 208212u --- NO COMMENTS
F208213 208213u --- NO COMMENTS
F208214 208214u --- NO COMMENTS
F208215 208215u --- NO COMMENTS
F208216 208216u --- NO COMMENTS
F208217 208217u --- NO COMMENTS
F208218 208218u --- NO COMMENTS
F208219 208219u --- NO COMMENTS
F208220 208220u --- NO COMMENTS
F208221 208221u --- NO COMMENTS
F208222 208222u --- NO COMMENTS
F208223 208223u --- NO COMMENTS
F208256 208256u --- NO COMMENTS
F208257 208257u --- NO COMMENTS
F208258 208258u --- NO COMMENTS
F208259 208259u --- NO COMMENTS
F208260 208260u --- NO COMMENTS
F208261 208261u --- NO COMMENTS
F208262 208262u --- NO COMMENTS
F208263 208263u --- NO COMMENTS
F2082 2082u --- NO COMMENTS
F0020 20u --- NO COMMENTS
F2100 2100u --- NO COMMENTS
F2105 2105u --- NO COMMENTS
F2107 2107u --- NO COMMENTS
F2108 2108u --- NO COMMENTS
F210968 210968u --- NO COMMENTS
F210969 210969u --- NO COMMENTS
F210970 210970u --- NO COMMENTS
F210971 210971u --- NO COMMENTS
F210972 210972u --- NO COMMENTS
F210973 210973u --- NO COMMENTS
F210974 210974u --- NO COMMENTS
F210975 210975u --- NO COMMENTS
F210984 210984u --- NO COMMENTS
F210985 210985u --- NO COMMENTS
F210986 210986u --- NO COMMENTS
F210987 210987u --- NO COMMENTS
F210988 210988u --- NO COMMENTS
F210989 210989u --- NO COMMENTS
F210990 210990u --- NO COMMENTS
F210991 210991u --- NO COMMENTS
F210992 210992u --- NO COMMENTS
F210993 210993u --- NO COMMENTS
F210994 210994u --- NO COMMENTS
F210995 210995u --- NO COMMENTS
F210996 210996u --- NO COMMENTS
F210997 210997u --- NO COMMENTS
F210998 210998u --- NO COMMENTS
F210999 210999u --- NO COMMENTS
F2109 2109u --- NO COMMENTS
F211000 211000u --- NO COMMENTS
F211001 211001u --- NO COMMENTS
F211002 211002u --- NO COMMENTS
F211003 211003u --- NO COMMENTS
F211004 211004u --- NO COMMENTS
F211005 211005u --- NO COMMENTS
F211006 211006u --- NO COMMENTS
F211007 211007u --- NO COMMENTS
F211008 211008u --- NO COMMENTS
F211009 211009u --- NO COMMENTS
F211010 211010u --- NO COMMENTS
F211011 211011u --- NO COMMENTS
F211012 211012u --- NO COMMENTS
F211013 211013u --- NO COMMENTS
F211014 211014u --- NO COMMENTS
F211015 211015u --- NO COMMENTS
F211016 211016u --- NO COMMENTS
F211017 211017u --- NO COMMENTS
F211018 211018u --- NO COMMENTS
F211019 211019u --- NO COMMENTS
F211020 211020u --- NO COMMENTS
F211021 211021u --- NO COMMENTS
F211022 211022u --- NO COMMENTS
F211023 211023u --- NO COMMENTS
F211048 211048u --- NO COMMENTS
F211049 211049u --- NO COMMENTS
F211050 211050u --- NO COMMENTS
F211051 211051u --- NO COMMENTS
F211052 211052u --- NO COMMENTS
F211053 211053u --- NO COMMENTS
F211054 211054u --- NO COMMENTS
F211055 211055u --- NO COMMENTS
F211056 211056u --- NO COMMENTS
F211057 211057u --- NO COMMENTS
F211058 211058u --- NO COMMENTS
F211059 211059u --- NO COMMENTS
F211060 211060u --- NO COMMENTS
F211061 211061u --- NO COMMENTS
F211062 211062u --- NO COMMENTS
F211063 211063u --- NO COMMENTS
F2110 2110u --- NO COMMENTS
F211136 211136u --- NO COMMENTS
F211137 211137u --- NO COMMENTS
F211138 211138u --- NO COMMENTS
F211139 211139u --- NO COMMENTS
F211140 211140u --- NO COMMENTS
F211141 211141u --- NO COMMENTS
F211142 211142u --- NO COMMENTS
F211143 211143u --- NO COMMENTS
F211144 211144u --- NO COMMENTS
F211145 211145u --- NO COMMENTS
F211146 211146u --- NO COMMENTS
F211147 211147u --- NO COMMENTS
F211148 211148u --- NO COMMENTS
F211149 211149u --- NO COMMENTS
F211150 211150u --- NO COMMENTS
F211151 211151u --- NO COMMENTS
F211152 211152u --- NO COMMENTS
F211153 211153u --- NO COMMENTS
F211154 211154u --- NO COMMENTS
F211155 211155u --- NO COMMENTS
F211156 211156u --- NO COMMENTS
F211157 211157u --- NO COMMENTS
F211158 211158u --- NO COMMENTS
F211159 211159u --- NO COMMENTS
F211160 211160u --- NO COMMENTS
F211161 211161u --- NO COMMENTS
F211162 211162u --- NO COMMENTS
F211163 211163u --- NO COMMENTS
F211164 211164u --- NO COMMENTS
F211165 211165u --- NO COMMENTS
F211166 211166u --- NO COMMENTS
F211167 211167u --- NO COMMENTS
F2111 2111u --- NO COMMENTS
F211200 211200u --- NO COMMENTS
F211201 211201u --- NO COMMENTS
F211202 211202u --- NO COMMENTS
F211203 211203u --- NO COMMENTS
F211204 211204u --- NO COMMENTS
F211205 211205u --- NO COMMENTS
F211206 211206u --- NO COMMENTS
F211207 211207u --- NO COMMENTS
F211256 211256u --- NO COMMENTS
F211257 211257u --- NO COMMENTS
F211258 211258u --- NO COMMENTS
F211259 211259u --- NO COMMENTS
F211260 211260u --- NO COMMENTS
F211261 211261u --- NO COMMENTS
F211262 211262u --- NO COMMENTS
F211263 211263u --- NO COMMENTS
F211272 211272u --- NO COMMENTS
F211273 211273u --- NO COMMENTS
F211274 211274u --- NO COMMENTS
F211275 211275u --- NO COMMENTS
F211276 211276u --- NO COMMENTS
F211277 211277u --- NO COMMENTS
F211278 211278u --- NO COMMENTS
F211279 211279u --- NO COMMENTS
F211280 211280u --- NO COMMENTS
F211281 211281u --- NO COMMENTS
F211282 211282u --- NO COMMENTS
F211283 211283u --- NO COMMENTS
F211284 211284u --- NO COMMENTS
F211285 211285u --- NO COMMENTS
F211286 211286u --- NO COMMENTS
F211287 211287u --- NO COMMENTS
F211288 211288u --- NO COMMENTS
F211289 211289u --- NO COMMENTS
F211290 211290u --- NO COMMENTS
F211291 211291u --- NO COMMENTS
F211292 211292u --- NO COMMENTS
F211293 211293u --- NO COMMENTS
F211294 211294u --- NO COMMENTS
F211295 211295u --- NO COMMENTS
F211296 211296u --- NO COMMENTS
F211297 211297u --- NO COMMENTS
F211298 211298u --- NO COMMENTS
F211299 211299u --- NO COMMENTS
F211300 211300u --- NO COMMENTS
F211301 211301u --- NO COMMENTS
F211302 211302u --- NO COMMENTS
F211303 211303u --- NO COMMENTS
F211304 211304u --- NO COMMENTS
F211305 211305u --- NO COMMENTS
F211306 211306u --- NO COMMENTS
F211307 211307u --- NO COMMENTS
F211308 211308u --- NO COMMENTS
F211309 211309u --- NO COMMENTS
F211310 211310u --- NO COMMENTS
F211311 211311u --- NO COMMENTS
F211336 211336u --- NO COMMENTS
F211337 211337u --- NO COMMENTS
F211338 211338u --- NO COMMENTS
F211339 211339u --- NO COMMENTS
F211340 211340u --- NO COMMENTS
F211341 211341u --- NO COMMENTS
F211342 211342u --- NO COMMENTS
F211343 211343u --- NO COMMENTS
F211344 211344u --- NO COMMENTS
F211345 211345u --- NO COMMENTS
F211346 211346u --- NO COMMENTS
F211347 211347u --- NO COMMENTS
F211348 211348u --- NO COMMENTS
F211349 211349u --- NO COMMENTS
F211350 211350u --- NO COMMENTS
F211351 211351u --- NO COMMENTS
F211424 211424u --- NO COMMENTS
F211425 211425u --- NO COMMENTS
F211426 211426u --- NO COMMENTS
F211427 211427u --- NO COMMENTS
F211428 211428u --- NO COMMENTS
F211429 211429u --- NO COMMENTS
F211430 211430u --- NO COMMENTS
F211431 211431u --- NO COMMENTS
F211432 211432u --- NO COMMENTS
F211433 211433u --- NO COMMENTS
F211434 211434u --- NO COMMENTS
F211435 211435u --- NO COMMENTS
F211436 211436u --- NO COMMENTS
F211437 211437u --- NO COMMENTS
F211438 211438u --- NO COMMENTS
F211439 211439u --- NO COMMENTS
F211440 211440u --- NO COMMENTS
F211441 211441u --- NO COMMENTS
F211442 211442u --- NO COMMENTS
F211443 211443u --- NO COMMENTS
F211444 211444u --- NO COMMENTS
F211445 211445u --- NO COMMENTS
F211446 211446u --- NO COMMENTS
F211447 211447u --- NO COMMENTS
F211448 211448u --- NO COMMENTS
F211449 211449u --- NO COMMENTS
F211450 211450u --- NO COMMENTS
F211451 211451u --- NO COMMENTS
F211452 211452u --- NO COMMENTS
F211453 211453u --- NO COMMENTS
F211454 211454u --- NO COMMENTS
F211455 211455u --- NO COMMENTS
F211488 211488u --- NO COMMENTS
F211489 211489u --- NO COMMENTS
F211490 211490u --- NO COMMENTS
F211491 211491u --- NO COMMENTS
F211492 211492u --- NO COMMENTS
F211493 211493u --- NO COMMENTS
F211494 211494u --- NO COMMENTS
F211495 211495u --- NO COMMENTS
F211544 211544u --- NO COMMENTS
F211545 211545u --- NO COMMENTS
F211546 211546u --- NO COMMENTS
F211547 211547u --- NO COMMENTS
F211548 211548u --- NO COMMENTS
F211549 211549u --- NO COMMENTS
F211550 211550u --- NO COMMENTS
F211551 211551u --- NO COMMENTS
F211560 211560u --- NO COMMENTS
F211561 211561u --- NO COMMENTS
F211562 211562u --- NO COMMENTS
F211563 211563u --- NO COMMENTS
F211564 211564u --- NO COMMENTS
F211565 211565u --- NO COMMENTS
F211566 211566u --- NO COMMENTS
F211567 211567u --- NO COMMENTS
F211568 211568u --- NO COMMENTS
F211569 211569u --- NO COMMENTS
F211570 211570u --- NO COMMENTS
F211571 211571u --- NO COMMENTS
F211572 211572u --- NO COMMENTS
F211573 211573u --- NO COMMENTS
F211574 211574u --- NO COMMENTS
F211575 211575u --- NO COMMENTS
F211576 211576u --- NO COMMENTS
F211577 211577u --- NO COMMENTS
F211578 211578u --- NO COMMENTS
F211579 211579u --- NO COMMENTS
F211580 211580u --- NO COMMENTS
F211581 211581u --- NO COMMENTS
F211582 211582u --- NO COMMENTS
F211583 211583u --- NO COMMENTS
F211584 211584u --- NO COMMENTS
F211585 211585u --- NO COMMENTS
F211586 211586u --- NO COMMENTS
F211587 211587u --- NO COMMENTS
F211588 211588u --- NO COMMENTS
F211589 211589u --- NO COMMENTS
F211590 211590u --- NO COMMENTS
F211591 211591u --- NO COMMENTS
F211592 211592u --- NO COMMENTS
F211593 211593u --- NO COMMENTS
F211594 211594u --- NO COMMENTS
F211595 211595u --- NO COMMENTS
F211596 211596u --- NO COMMENTS
F211597 211597u --- NO COMMENTS
F211598 211598u --- NO COMMENTS
F211599 211599u --- NO COMMENTS
F211624 211624u --- NO COMMENTS
F211625 211625u --- NO COMMENTS
F211626 211626u --- NO COMMENTS
F211627 211627u --- NO COMMENTS
F211628 211628u --- NO COMMENTS
F211629 211629u --- NO COMMENTS
F211630 211630u --- NO COMMENTS
F211631 211631u --- NO COMMENTS
F211632 211632u --- NO COMMENTS
F211633 211633u --- NO COMMENTS
F211634 211634u --- NO COMMENTS
F211635 211635u --- NO COMMENTS
F211636 211636u --- NO COMMENTS
F211637 211637u --- NO COMMENTS
F211638 211638u --- NO COMMENTS
F211639 211639u --- NO COMMENTS
F211712 211712u --- NO COMMENTS
F211713 211713u --- NO COMMENTS
F211714 211714u --- NO COMMENTS
F211715 211715u --- NO COMMENTS
F211716 211716u --- NO COMMENTS
F211717 211717u --- NO COMMENTS
F211718 211718u --- NO COMMENTS
F211719 211719u --- NO COMMENTS
F211720 211720u --- NO COMMENTS
F211721 211721u --- NO COMMENTS
F211722 211722u --- NO COMMENTS
F211723 211723u --- NO COMMENTS
F211724 211724u --- NO COMMENTS
F211725 211725u --- NO COMMENTS
F211726 211726u --- NO COMMENTS
F211727 211727u --- NO COMMENTS
F211728 211728u --- NO COMMENTS
F211729 211729u --- NO COMMENTS
F211730 211730u --- NO COMMENTS
F211731 211731u --- NO COMMENTS
F211732 211732u --- NO COMMENTS
F211733 211733u --- NO COMMENTS
F211734 211734u --- NO COMMENTS
F211735 211735u --- NO COMMENTS
F211736 211736u --- NO COMMENTS
F211737 211737u --- NO COMMENTS
F211738 211738u --- NO COMMENTS
F211739 211739u --- NO COMMENTS
F211740 211740u --- NO COMMENTS
F211741 211741u --- NO COMMENTS
F211742 211742u --- NO COMMENTS
F211743 211743u --- NO COMMENTS
F211776 211776u --- NO COMMENTS
F211777 211777u --- NO COMMENTS
F211778 211778u --- NO COMMENTS
F211779 211779u --- NO COMMENTS
F211780 211780u --- NO COMMENTS
F211781 211781u --- NO COMMENTS
F211782 211782u --- NO COMMENTS
F211783 211783u --- NO COMMENTS
F211832 211832u --- NO COMMENTS
F211833 211833u --- NO COMMENTS
F211834 211834u --- NO COMMENTS
F211835 211835u --- NO COMMENTS
F211836 211836u --- NO COMMENTS
F211837 211837u --- NO COMMENTS
F211838 211838u --- NO COMMENTS
F211839 211839u --- NO COMMENTS
F211848 211848u --- NO COMMENTS
F211849 211849u --- NO COMMENTS
F211850 211850u --- NO COMMENTS
F211851 211851u --- NO COMMENTS
F211852 211852u --- NO COMMENTS
F211853 211853u --- NO COMMENTS
F211854 211854u --- NO COMMENTS
F211855 211855u --- NO COMMENTS
F211856 211856u --- NO COMMENTS
F211857 211857u --- NO COMMENTS
F211858 211858u --- NO COMMENTS
F211859 211859u --- NO COMMENTS
F211860 211860u --- NO COMMENTS
F211861 211861u --- NO COMMENTS
F211862 211862u --- NO COMMENTS
F211863 211863u --- NO COMMENTS
F211864 211864u --- NO COMMENTS
F211865 211865u --- NO COMMENTS
F211866 211866u --- NO COMMENTS
F211867 211867u --- NO COMMENTS
F211868 211868u --- NO COMMENTS
F211869 211869u --- NO COMMENTS
F211870 211870u --- NO COMMENTS
F211871 211871u --- NO COMMENTS
F211872 211872u --- NO COMMENTS
F211873 211873u --- NO COMMENTS
F211874 211874u --- NO COMMENTS
F211875 211875u --- NO COMMENTS
F211876 211876u --- NO COMMENTS
F211877 211877u --- NO COMMENTS
F211878 211878u --- NO COMMENTS
F211879 211879u --- NO COMMENTS
F211880 211880u --- NO COMMENTS
F211881 211881u --- NO COMMENTS
F211882 211882u --- NO COMMENTS
F211883 211883u --- NO COMMENTS
F211884 211884u --- NO COMMENTS
F211885 211885u --- NO COMMENTS
F211886 211886u --- NO COMMENTS
F211887 211887u --- NO COMMENTS
F211912 211912u --- NO COMMENTS
F211913 211913u --- NO COMMENTS
F211914 211914u --- NO COMMENTS
F211915 211915u --- NO COMMENTS
F211916 211916u --- NO COMMENTS
F211917 211917u --- NO COMMENTS
F211918 211918u --- NO COMMENTS
F211919 211919u --- NO COMMENTS
F211920 211920u --- NO COMMENTS
F211921 211921u --- NO COMMENTS
F211922 211922u --- NO COMMENTS
F211923 211923u --- NO COMMENTS
F211924 211924u --- NO COMMENTS
F211925 211925u --- NO COMMENTS
F211926 211926u --- NO COMMENTS
F211927 211927u --- NO COMMENTS
F212000 212000u --- NO COMMENTS
F212001 212001u --- NO COMMENTS
F212002 212002u --- NO COMMENTS
F212003 212003u --- NO COMMENTS
F212004 212004u --- NO COMMENTS
F212005 212005u --- NO COMMENTS
F212006 212006u --- NO COMMENTS
F212007 212007u --- NO COMMENTS
F212008 212008u --- NO COMMENTS
F212009 212009u --- NO COMMENTS
F212010 212010u --- NO COMMENTS
F212011 212011u --- NO COMMENTS
F212012 212012u --- NO COMMENTS
F212013 212013u --- NO COMMENTS
F212014 212014u --- NO COMMENTS
F212015 212015u --- NO COMMENTS
F212016 212016u --- NO COMMENTS
F212017 212017u --- NO COMMENTS
F212018 212018u --- NO COMMENTS
F212019 212019u --- NO COMMENTS
F212020 212020u --- NO COMMENTS
F212021 212021u --- NO COMMENTS
F212022 212022u --- NO COMMENTS
F212023 212023u --- NO COMMENTS
F212024 212024u --- NO COMMENTS
F212025 212025u --- NO COMMENTS
F212026 212026u --- NO COMMENTS
F212027 212027u --- NO COMMENTS
F212028 212028u --- NO COMMENTS
F212029 212029u --- NO COMMENTS
F212030 212030u --- NO COMMENTS
F212031 212031u --- NO COMMENTS
F212064 212064u --- NO COMMENTS
F212065 212065u --- NO COMMENTS
F212066 212066u --- NO COMMENTS
F212067 212067u --- NO COMMENTS
F212068 212068u --- NO COMMENTS
F212069 212069u --- NO COMMENTS
F212070 212070u --- NO COMMENTS
F212071 212071u --- NO COMMENTS
F2121 2121u --- NO COMMENTS
F2123 2123u --- NO COMMENTS
F2132 2132u --- NO COMMENTS
F2133 2133u --- NO COMMENTS
F0213 213u --- NO COMMENTS
F2145 2145u --- NO COMMENTS
F2147 2147u --- NO COMMENTS
F2148 2148u --- NO COMMENTS
F2149 2149u --- NO COMMENTS
F0214 214u --- NO COMMENTS
F2159 2159u --- NO COMMENTS
F0215 215u --- NO COMMENTS
F2160 2160u --- NO COMMENTS
F2161 2161u --- NO COMMENTS
F2162 2162u --- NO COMMENTS
F2163 2163u --- NO COMMENTS
F2164 2164u --- NO COMMENTS
F2165 2165u --- NO COMMENTS
F2166 2166u --- NO COMMENTS
F2167 2167u --- NO COMMENTS
F2168 2168u --- NO COMMENTS
F2169 2169u --- NO COMMENTS
F2170 2170u --- NO COMMENTS
F2180 2180u --- NO COMMENTS
F2181 2181u --- NO COMMENTS
F2182 2182u --- NO COMMENTS
F2183 2183u --- NO COMMENTS
F2184 2184u --- NO COMMENTS
F2185 2185u --- NO COMMENTS
F2190 2190u --- NO COMMENTS
F2193 2193u --- NO COMMENTS
F2194 2194u --- NO COMMENTS
F0021 21u --- NO COMMENTS
F221656 221656u --- NO COMMENTS
F221657 221657u --- NO COMMENTS
F221658 221658u --- NO COMMENTS
F221659 221659u --- NO COMMENTS
F221660 221660u --- NO COMMENTS
F221661 221661u --- NO COMMENTS
F221662 221662u --- NO COMMENTS
F221663 221663u --- NO COMMENTS
F221672 221672u --- NO COMMENTS
F221673 221673u --- NO COMMENTS
F221674 221674u --- NO COMMENTS
F221675 221675u --- NO COMMENTS
F221676 221676u --- NO COMMENTS
F221677 221677u --- NO COMMENTS
F221678 221678u --- NO COMMENTS
F221679 221679u --- NO COMMENTS
F221680 221680u --- NO COMMENTS
F221681 221681u --- NO COMMENTS
F221682 221682u --- NO COMMENTS
F221683 221683u --- NO COMMENTS
F221684 221684u --- NO COMMENTS
F221685 221685u --- NO COMMENTS
F221686 221686u --- NO COMMENTS
F221687 221687u --- NO COMMENTS
F221688 221688u --- NO COMMENTS
F221689 221689u --- NO COMMENTS
F221690 221690u --- NO COMMENTS
F221691 221691u --- NO COMMENTS
F221692 221692u --- NO COMMENTS
F221693 221693u --- NO COMMENTS
F221694 221694u --- NO COMMENTS
F221695 221695u --- NO COMMENTS
F221696 221696u --- NO COMMENTS
F221697 221697u --- NO COMMENTS
F221698 221698u --- NO COMMENTS
F221699 221699u --- NO COMMENTS
F221700 221700u --- NO COMMENTS
F221701 221701u --- NO COMMENTS
F221702 221702u --- NO COMMENTS
F221703 221703u --- NO COMMENTS
F221704 221704u --- NO COMMENTS
F221705 221705u --- NO COMMENTS
F221706 221706u --- NO COMMENTS
F221707 221707u --- NO COMMENTS
F221708 221708u --- NO COMMENTS
F221709 221709u --- NO COMMENTS
F221710 221710u --- NO COMMENTS
F221711 221711u --- NO COMMENTS
F221736 221736u --- NO COMMENTS
F221737 221737u --- NO COMMENTS
F221738 221738u --- NO COMMENTS
F221739 221739u --- NO COMMENTS
F221740 221740u --- NO COMMENTS
F221741 221741u --- NO COMMENTS
F221742 221742u --- NO COMMENTS
F221743 221743u --- NO COMMENTS
F221744 221744u --- NO COMMENTS
F221745 221745u --- NO COMMENTS
F221746 221746u --- NO COMMENTS
F221747 221747u --- NO COMMENTS
F221748 221748u --- NO COMMENTS
F221749 221749u --- NO COMMENTS
F221750 221750u --- NO COMMENTS
F221751 221751u --- NO COMMENTS
F221824 221824u --- NO COMMENTS
F221825 221825u --- NO COMMENTS
F221826 221826u --- NO COMMENTS
F221827 221827u --- NO COMMENTS
F221828 221828u --- NO COMMENTS
F221829 221829u --- NO COMMENTS
F221830 221830u --- NO COMMENTS
F221831 221831u --- NO COMMENTS
F221840 221840u --- NO COMMENTS
F221841 221841u --- NO COMMENTS
F221842 221842u --- NO COMMENTS
F221843 221843u --- NO COMMENTS
F221844 221844u --- NO COMMENTS
F221845 221845u --- NO COMMENTS
F221846 221846u --- NO COMMENTS
F221847 221847u --- NO COMMENTS
F221848 221848u --- NO COMMENTS
F221849 221849u --- NO COMMENTS
F221850 221850u --- NO COMMENTS
F221851 221851u --- NO COMMENTS
F221852 221852u --- NO COMMENTS
F221853 221853u --- NO COMMENTS
F221854 221854u --- NO COMMENTS
F221855 221855u --- NO COMMENTS
F221856 221856u --- NO COMMENTS
F221857 221857u --- NO COMMENTS
F221858 221858u --- NO COMMENTS
F221859 221859u --- NO COMMENTS
F221860 221860u --- NO COMMENTS
F221861 221861u --- NO COMMENTS
F221862 221862u --- NO COMMENTS
F221863 221863u --- NO COMMENTS
F221864 221864u --- NO COMMENTS
F221865 221865u --- NO COMMENTS
F221866 221866u --- NO COMMENTS
F221867 221867u --- NO COMMENTS
F221868 221868u --- NO COMMENTS
F221869 221869u --- NO COMMENTS
F221870 221870u --- NO COMMENTS
F221871 221871u --- NO COMMENTS
F221872 221872u --- NO COMMENTS
F221873 221873u --- NO COMMENTS
F221874 221874u --- NO COMMENTS
F221875 221875u --- NO COMMENTS
F221876 221876u --- NO COMMENTS
F221877 221877u --- NO COMMENTS
F221878 221878u --- NO COMMENTS
F221879 221879u --- NO COMMENTS
F221904 221904u --- NO COMMENTS
F221905 221905u --- NO COMMENTS
F221906 221906u --- NO COMMENTS
F221907 221907u --- NO COMMENTS
F221908 221908u --- NO COMMENTS
F221909 221909u --- NO COMMENTS
F221910 221910u --- NO COMMENTS
F221911 221911u --- NO COMMENTS
F221912 221912u --- NO COMMENTS
F221913 221913u --- NO COMMENTS
F221914 221914u --- NO COMMENTS
F221915 221915u --- NO COMMENTS
F221916 221916u --- NO COMMENTS
F221917 221917u --- NO COMMENTS
F221918 221918u --- NO COMMENTS
F221919 221919u --- NO COMMENTS
F0221 221u --- NO COMMENTS
F222432 222432u --- NO COMMENTS
F222433 222433u --- NO COMMENTS
F222434 222434u --- NO COMMENTS
F222435 222435u --- NO COMMENTS
F222436 222436u --- NO COMMENTS
F222437 222437u --- NO COMMENTS
F222438 222438u --- NO COMMENTS
F222439 222439u --- NO COMMENTS
F222448 222448u --- NO COMMENTS
F222449 222449u --- NO COMMENTS
F222450 222450u --- NO COMMENTS
F222451 222451u --- NO COMMENTS
F222452 222452u --- NO COMMENTS
F222453 222453u --- NO COMMENTS
F222454 222454u --- NO COMMENTS
F222455 222455u --- NO COMMENTS
F222456 222456u --- NO COMMENTS
F222457 222457u --- NO COMMENTS
F222458 222458u --- NO COMMENTS
F222459 222459u --- NO COMMENTS
F222460 222460u --- NO COMMENTS
F222461 222461u --- NO COMMENTS
F222462 222462u --- NO COMMENTS
F222463 222463u --- NO COMMENTS
F222464 222464u --- NO COMMENTS
F222465 222465u --- NO COMMENTS
F222466 222466u --- NO COMMENTS
F222467 222467u --- NO COMMENTS
F222468 222468u --- NO COMMENTS
F222469 222469u --- NO COMMENTS
F222470 222470u --- NO COMMENTS
F222471 222471u --- NO COMMENTS
F222472 222472u --- NO COMMENTS
F222473 222473u --- NO COMMENTS
F222474 222474u --- NO COMMENTS
F222475 222475u --- NO COMMENTS
F222476 222476u --- NO COMMENTS
F222477 222477u --- NO COMMENTS
F222478 222478u --- NO COMMENTS
F222479 222479u --- NO COMMENTS
F222480 222480u --- NO COMMENTS
F222481 222481u --- NO COMMENTS
F222482 222482u --- NO COMMENTS
F222483 222483u --- NO COMMENTS
F222484 222484u --- NO COMMENTS
F222485 222485u --- NO COMMENTS
F222486 222486u --- NO COMMENTS
F222487 222487u --- NO COMMENTS
F222512 222512u --- NO COMMENTS
F222513 222513u --- NO COMMENTS
F222514 222514u --- NO COMMENTS
F222515 222515u --- NO COMMENTS
F222516 222516u --- NO COMMENTS
F222517 222517u --- NO COMMENTS
F222518 222518u --- NO COMMENTS
F222519 222519u --- NO COMMENTS
F222520 222520u --- NO COMMENTS
F222521 222521u --- NO COMMENTS
F222522 222522u --- NO COMMENTS
F222523 222523u --- NO COMMENTS
F222524 222524u --- NO COMMENTS
F222525 222525u --- NO COMMENTS
F222526 222526u --- NO COMMENTS
F222527 222527u --- NO COMMENTS
F222600 222600u --- NO COMMENTS
F222601 222601u --- NO COMMENTS
F222602 222602u --- NO COMMENTS
F222603 222603u --- NO COMMENTS
F222604 222604u --- NO COMMENTS
F222605 222605u --- NO COMMENTS
F222606 222606u --- NO COMMENTS
F222607 222607u --- NO COMMENTS
F222608 222608u --- NO COMMENTS
F222609 222609u --- NO COMMENTS
F222610 222610u --- NO COMMENTS
F222611 222611u --- NO COMMENTS
F222612 222612u --- NO COMMENTS
F222613 222613u --- NO COMMENTS
F222614 222614u --- NO COMMENTS
F222615 222615u --- NO COMMENTS
F222616 222616u --- NO COMMENTS
F222617 222617u --- NO COMMENTS
F222618 222618u --- NO COMMENTS
F222619 222619u --- NO COMMENTS
F222620 222620u --- NO COMMENTS
F222621 222621u --- NO COMMENTS
F222622 222622u --- NO COMMENTS
F222623 222623u --- NO COMMENTS
F222624 222624u --- NO COMMENTS
F222625 222625u --- NO COMMENTS
F222626 222626u --- NO COMMENTS
F222627 222627u --- NO COMMENTS
F222628 222628u --- NO COMMENTS
F222629 222629u --- NO COMMENTS
F222630 222630u --- NO COMMENTS
F222631 222631u --- NO COMMENTS
F222664 222664u --- NO COMMENTS
F222665 222665u --- NO COMMENTS
F222666 222666u --- NO COMMENTS
F222667 222667u --- NO COMMENTS
F222668 222668u --- NO COMMENTS
F222669 222669u --- NO COMMENTS
F222670 222670u --- NO COMMENTS
F222671 222671u --- NO COMMENTS
F2226 2226u --- NO COMMENTS
F222720 222720u --- NO COMMENTS
F222721 222721u --- NO COMMENTS
F222722 222722u --- NO COMMENTS
F222723 222723u --- NO COMMENTS
F222724 222724u --- NO COMMENTS
F222725 222725u --- NO COMMENTS
F222726 222726u --- NO COMMENTS
F222727 222727u --- NO COMMENTS
F222736 222736u --- NO COMMENTS
F222737 222737u --- NO COMMENTS
F222738 222738u --- NO COMMENTS
F222739 222739u --- NO COMMENTS
F222740 222740u --- NO COMMENTS
F222741 222741u --- NO COMMENTS
F222742 222742u --- NO COMMENTS
F222743 222743u --- NO COMMENTS
F222744 222744u --- NO COMMENTS
F222745 222745u --- NO COMMENTS
F222746 222746u --- NO COMMENTS
F222747 222747u --- NO COMMENTS
F222748 222748u --- NO COMMENTS
F222749 222749u --- NO COMMENTS
F222750 222750u --- NO COMMENTS
F222751 222751u --- NO COMMENTS
F222752 222752u --- NO COMMENTS
F222753 222753u --- NO COMMENTS
F222754 222754u --- NO COMMENTS
F222755 222755u --- NO COMMENTS
F222756 222756u --- NO COMMENTS
F222757 222757u --- NO COMMENTS
F222758 222758u --- NO COMMENTS
F222759 222759u --- NO COMMENTS
F222760 222760u --- NO COMMENTS
F222761 222761u --- NO COMMENTS
F222762 222762u --- NO COMMENTS
F222763 222763u --- NO COMMENTS
F222764 222764u --- NO COMMENTS
F222765 222765u --- NO COMMENTS
F222766 222766u --- NO COMMENTS
F222767 222767u --- NO COMMENTS
F222768 222768u --- NO COMMENTS
F222769 222769u --- NO COMMENTS
F222770 222770u --- NO COMMENTS
F222771 222771u --- NO COMMENTS
F222772 222772u --- NO COMMENTS
F222773 222773u --- NO COMMENTS
F222774 222774u --- NO COMMENTS
F222775 222775u --- NO COMMENTS
F222800 222800u --- NO COMMENTS
F222801 222801u --- NO COMMENTS
F222802 222802u --- NO COMMENTS
F222803 222803u --- NO COMMENTS
F222804 222804u --- NO COMMENTS
F222805 222805u --- NO COMMENTS
F222806 222806u --- NO COMMENTS
F222807 222807u --- NO COMMENTS
F222808 222808u --- NO COMMENTS
F222809 222809u --- NO COMMENTS
F222810 222810u --- NO COMMENTS
F222811 222811u --- NO COMMENTS
F222812 222812u --- NO COMMENTS
F222813 222813u --- NO COMMENTS
F222814 222814u --- NO COMMENTS
F222815 222815u --- NO COMMENTS
F222888 222888u --- NO COMMENTS
F222889 222889u --- NO COMMENTS
F222890 222890u --- NO COMMENTS
F222891 222891u --- NO COMMENTS
F222892 222892u --- NO COMMENTS
F222893 222893u --- NO COMMENTS
F222894 222894u --- NO COMMENTS
F222895 222895u --- NO COMMENTS
F222896 222896u --- NO COMMENTS
F222897 222897u --- NO COMMENTS
F222898 222898u --- NO COMMENTS
F222899 222899u --- NO COMMENTS
F222900 222900u --- NO COMMENTS
F222901 222901u --- NO COMMENTS
F222902 222902u --- NO COMMENTS
F222903 222903u --- NO COMMENTS
F222904 222904u --- NO COMMENTS
F222905 222905u --- NO COMMENTS
F222906 222906u --- NO COMMENTS
F222907 222907u --- NO COMMENTS
F222908 222908u --- NO COMMENTS
F222909 222909u --- NO COMMENTS
F222910 222910u --- NO COMMENTS
F222911 222911u --- NO COMMENTS
F222912 222912u --- NO COMMENTS
F222913 222913u --- NO COMMENTS
F222914 222914u --- NO COMMENTS
F222915 222915u --- NO COMMENTS
F222916 222916u --- NO COMMENTS
F222917 222917u --- NO COMMENTS
F222918 222918u --- NO COMMENTS
F222919 222919u --- NO COMMENTS
F222952 222952u --- NO COMMENTS
F222953 222953u --- NO COMMENTS
F222954 222954u --- NO COMMENTS
F222955 222955u --- NO COMMENTS
F222956 222956u --- NO COMMENTS
F222957 222957u --- NO COMMENTS
F222958 222958u --- NO COMMENTS
F222959 222959u --- NO COMMENTS
F2229 2229u --- NO COMMENTS
F223008 223008u --- NO COMMENTS
F223009 223009u --- NO COMMENTS
F223010 223010u --- NO COMMENTS
F223011 223011u --- NO COMMENTS
F223012 223012u --- NO COMMENTS
F223013 223013u --- NO COMMENTS
F223014 223014u --- NO COMMENTS
F223015 223015u --- NO COMMENTS
F223024 223024u --- NO COMMENTS
F223025 223025u --- NO COMMENTS
F223026 223026u --- NO COMMENTS
F223027 223027u --- NO COMMENTS
F223028 223028u --- NO COMMENTS
F223029 223029u --- NO COMMENTS
F223030 223030u --- NO COMMENTS
F223031 223031u --- NO COMMENTS
F223032 223032u --- NO COMMENTS
F223033 223033u --- NO COMMENTS
F223034 223034u --- NO COMMENTS
F223035 223035u --- NO COMMENTS
F223036 223036u --- NO COMMENTS
F223037 223037u --- NO COMMENTS
F223038 223038u --- NO COMMENTS
F223039 223039u --- NO COMMENTS
F223040 223040u --- NO COMMENTS
F223041 223041u --- NO COMMENTS
F223042 223042u --- NO COMMENTS
F223043 223043u --- NO COMMENTS
F223044 223044u --- NO COMMENTS
F223045 223045u --- NO COMMENTS
F223046 223046u --- NO COMMENTS
F223047 223047u --- NO COMMENTS
F223048 223048u --- NO COMMENTS
F223049 223049u --- NO COMMENTS
F223050 223050u --- NO COMMENTS
F223051 223051u --- NO COMMENTS
F223052 223052u --- NO COMMENTS
F223053 223053u --- NO COMMENTS
F223054 223054u --- NO COMMENTS
F223055 223055u --- NO COMMENTS
F223056 223056u --- NO COMMENTS
F223057 223057u --- NO COMMENTS
F223058 223058u --- NO COMMENTS
F223059 223059u --- NO COMMENTS
F223060 223060u --- NO COMMENTS
F223061 223061u --- NO COMMENTS
F223062 223062u --- NO COMMENTS
F223063 223063u --- NO COMMENTS
F223088 223088u --- NO COMMENTS
F223089 223089u --- NO COMMENTS
F223090 223090u --- NO COMMENTS
F223091 223091u --- NO COMMENTS
F223092 223092u --- NO COMMENTS
F223093 223093u --- NO COMMENTS
F223094 223094u --- NO COMMENTS
F223095 223095u --- NO COMMENTS
F223096 223096u --- NO COMMENTS
F223097 223097u --- NO COMMENTS
F223098 223098u --- NO COMMENTS
F223099 223099u --- NO COMMENTS
F2230 2230u --- NO COMMENTS
F223100 223100u --- NO COMMENTS
F223101 223101u --- NO COMMENTS
F223102 223102u --- NO COMMENTS
F223103 223103u --- NO COMMENTS
F223176 223176u --- NO COMMENTS
F223177 223177u --- NO COMMENTS
F223178 223178u --- NO COMMENTS
F223179 223179u --- NO COMMENTS
F223180 223180u --- NO COMMENTS
F223181 223181u --- NO COMMENTS
F223182 223182u --- NO COMMENTS
F223183 223183u --- NO COMMENTS
F223184 223184u --- NO COMMENTS
F223185 223185u --- NO COMMENTS
F223186 223186u --- NO COMMENTS
F223187 223187u --- NO COMMENTS
F223188 223188u --- NO COMMENTS
F223189 223189u --- NO COMMENTS
F223190 223190u --- NO COMMENTS
F223191 223191u --- NO COMMENTS
F223192 223192u --- NO COMMENTS
F223193 223193u --- NO COMMENTS
F223194 223194u --- NO COMMENTS
F223195 223195u --- NO COMMENTS
F223196 223196u --- NO COMMENTS
F223197 223197u --- NO COMMENTS
F223198 223198u --- NO COMMENTS
F223199 223199u --- NO COMMENTS
F2231 2231u --- NO COMMENTS
F223200 223200u --- NO COMMENTS
F223201 223201u --- NO COMMENTS
F223202 223202u --- NO COMMENTS
F223203 223203u --- NO COMMENTS
F223204 223204u --- NO COMMENTS
F223205 223205u --- NO COMMENTS
F223206 223206u --- NO COMMENTS
F223207 223207u --- NO COMMENTS
F223240 223240u --- NO COMMENTS
F223241 223241u --- NO COMMENTS
F223242 223242u --- NO COMMENTS
F223243 223243u --- NO COMMENTS
F223244 223244u --- NO COMMENTS
F223245 223245u --- NO COMMENTS
F223246 223246u --- NO COMMENTS
F223247 223247u --- NO COMMENTS
F223296 223296u --- NO COMMENTS
F223297 223297u --- NO COMMENTS
F223298 223298u --- NO COMMENTS
F223299 223299u --- NO COMMENTS
F2232 2232u --- NO COMMENTS
F223300 223300u --- NO COMMENTS
F223301 223301u --- NO COMMENTS
F223302 223302u --- NO COMMENTS
F223303 223303u --- NO COMMENTS
F223312 223312u --- NO COMMENTS
F223313 223313u --- NO COMMENTS
F223314 223314u --- NO COMMENTS
F223315 223315u --- NO COMMENTS
F223316 223316u --- NO COMMENTS
F223317 223317u --- NO COMMENTS
F223318 223318u --- NO COMMENTS
F223319 223319u --- NO COMMENTS
F223320 223320u --- NO COMMENTS
F223321 223321u --- NO COMMENTS
F223322 223322u --- NO COMMENTS
F223323 223323u --- NO COMMENTS
F223324 223324u --- NO COMMENTS
F223325 223325u --- NO COMMENTS
F223326 223326u --- NO COMMENTS
F223327 223327u --- NO COMMENTS
F223328 223328u --- NO COMMENTS
F223329 223329u --- NO COMMENTS
F223330 223330u --- NO COMMENTS
F223331 223331u --- NO COMMENTS
F223332 223332u --- NO COMMENTS
F223333 223333u --- NO COMMENTS
F223334 223334u --- NO COMMENTS
F223335 223335u --- NO COMMENTS
F223336 223336u --- NO COMMENTS
F223337 223337u --- NO COMMENTS
F223338 223338u --- NO COMMENTS
F223339 223339u --- NO COMMENTS
F223340 223340u --- NO COMMENTS
F223341 223341u --- NO COMMENTS
F223342 223342u --- NO COMMENTS
F223343 223343u --- NO COMMENTS
F223344 223344u --- NO COMMENTS
F223345 223345u --- NO COMMENTS
F223346 223346u --- NO COMMENTS
F223347 223347u --- NO COMMENTS
F223348 223348u --- NO COMMENTS
F223349 223349u --- NO COMMENTS
F223350 223350u --- NO COMMENTS
F223351 223351u --- NO COMMENTS
F223376 223376u --- NO COMMENTS
F223377 223377u --- NO COMMENTS
F223378 223378u --- NO COMMENTS
F223379 223379u --- NO COMMENTS
F223380 223380u --- NO COMMENTS
F223381 223381u --- NO COMMENTS
F223382 223382u --- NO COMMENTS
F223383 223383u --- NO COMMENTS
F223384 223384u --- NO COMMENTS
F223385 223385u --- NO COMMENTS
F223386 223386u --- NO COMMENTS
F223387 223387u --- NO COMMENTS
F223388 223388u --- NO COMMENTS
F223389 223389u --- NO COMMENTS
F223390 223390u --- NO COMMENTS
F223391 223391u --- NO COMMENTS
F2233 2233u --- NO COMMENTS
F223464 223464u --- NO COMMENTS
F223465 223465u --- NO COMMENTS
F223466 223466u --- NO COMMENTS
F223467 223467u --- NO COMMENTS
F223468 223468u --- NO COMMENTS
F223469 223469u --- NO COMMENTS
F223470 223470u --- NO COMMENTS
F223471 223471u --- NO COMMENTS
F223472 223472u --- NO COMMENTS
F223473 223473u --- NO COMMENTS
F223474 223474u --- NO COMMENTS
F223475 223475u --- NO COMMENTS
F223476 223476u --- NO COMMENTS
F223477 223477u --- NO COMMENTS
F223478 223478u --- NO COMMENTS
F223479 223479u --- NO COMMENTS
F223480 223480u --- NO COMMENTS
F223481 223481u --- NO COMMENTS
F223482 223482u --- NO COMMENTS
F223483 223483u --- NO COMMENTS
F223484 223484u --- NO COMMENTS
F223485 223485u --- NO COMMENTS
F223486 223486u --- NO COMMENTS
F223487 223487u --- NO COMMENTS
F223488 223488u --- NO COMMENTS
F223489 223489u --- NO COMMENTS
F223490 223490u --- NO COMMENTS
F223491 223491u --- NO COMMENTS
F223492 223492u --- NO COMMENTS
F223493 223493u --- NO COMMENTS
F223494 223494u --- NO COMMENTS
F223495 223495u --- NO COMMENTS
F2234 2234u --- NO COMMENTS
F223528 223528u --- NO COMMENTS
F223529 223529u --- NO COMMENTS
F223530 223530u --- NO COMMENTS
F223531 223531u --- NO COMMENTS
F223532 223532u --- NO COMMENTS
F223533 223533u --- NO COMMENTS
F223534 223534u --- NO COMMENTS
F223535 223535u --- NO COMMENTS
F223584 223584u --- NO COMMENTS
F223585 223585u --- NO COMMENTS
F223586 223586u --- NO COMMENTS
F223587 223587u --- NO COMMENTS
F223588 223588u --- NO COMMENTS
F223589 223589u --- NO COMMENTS
F223590 223590u --- NO COMMENTS
F223591 223591u --- NO COMMENTS
F2235 2235u --- NO COMMENTS
F223600 223600u --- NO COMMENTS
F223601 223601u --- NO COMMENTS
F223602 223602u --- NO COMMENTS
F223603 223603u --- NO COMMENTS
F223604 223604u --- NO COMMENTS
F223605 223605u --- NO COMMENTS
F223606 223606u --- NO COMMENTS
F223607 223607u --- NO COMMENTS
F223608 223608u --- NO COMMENTS
F223609 223609u --- NO COMMENTS
F223610 223610u --- NO COMMENTS
F223611 223611u --- NO COMMENTS
F223612 223612u --- NO COMMENTS
F223613 223613u --- NO COMMENTS
F223614 223614u --- NO COMMENTS
F223615 223615u --- NO COMMENTS
F223616 223616u --- NO COMMENTS
F223617 223617u --- NO COMMENTS
F223618 223618u --- NO COMMENTS
F223619 223619u --- NO COMMENTS
F223620 223620u --- NO COMMENTS
F223621 223621u --- NO COMMENTS
F223622 223622u --- NO COMMENTS
F223623 223623u --- NO COMMENTS
F223624 223624u --- NO COMMENTS
F223625 223625u --- NO COMMENTS
F223626 223626u --- NO COMMENTS
F223627 223627u --- NO COMMENTS
F223628 223628u --- NO COMMENTS
F223629 223629u --- NO COMMENTS
F223630 223630u --- NO COMMENTS
F223631 223631u --- NO COMMENTS
F223632 223632u --- NO COMMENTS
F223633 223633u --- NO COMMENTS
F223634 223634u --- NO COMMENTS
F223635 223635u --- NO COMMENTS
F223636 223636u --- NO COMMENTS
F223637 223637u --- NO COMMENTS
F223638 223638u --- NO COMMENTS
F223639 223639u --- NO COMMENTS
F223664 223664u --- NO COMMENTS
F223665 223665u --- NO COMMENTS
F223666 223666u --- NO COMMENTS
F223667 223667u --- NO COMMENTS
F223668 223668u --- NO COMMENTS
F223669 223669u --- NO COMMENTS
F223670 223670u --- NO COMMENTS
F223671 223671u --- NO COMMENTS
F223672 223672u --- NO COMMENTS
F223673 223673u --- NO COMMENTS
F223674 223674u --- NO COMMENTS
F223675 223675u --- NO COMMENTS
F223676 223676u --- NO COMMENTS
F223677 223677u --- NO COMMENTS
F223678 223678u --- NO COMMENTS
F223679 223679u --- NO COMMENTS
F2236 2236u --- NO COMMENTS
F223752 223752u --- NO COMMENTS
F223753 223753u --- NO COMMENTS
F223754 223754u --- NO COMMENTS
F223755 223755u --- NO COMMENTS
F223756 223756u --- NO COMMENTS
F223757 223757u --- NO COMMENTS
F223758 223758u --- NO COMMENTS
F223759 223759u --- NO COMMENTS
F223760 223760u --- NO COMMENTS
F223761 223761u --- NO COMMENTS
F223762 223762u --- NO COMMENTS
F223763 223763u --- NO COMMENTS
F223764 223764u --- NO COMMENTS
F223765 223765u --- NO COMMENTS
F223766 223766u --- NO COMMENTS
F223767 223767u --- NO COMMENTS
F223768 223768u --- NO COMMENTS
F223769 223769u --- NO COMMENTS
F223770 223770u --- NO COMMENTS
F223771 223771u --- NO COMMENTS
F223772 223772u --- NO COMMENTS
F223773 223773u --- NO COMMENTS
F223774 223774u --- NO COMMENTS
F223775 223775u --- NO COMMENTS
F223776 223776u --- NO COMMENTS
F223777 223777u --- NO COMMENTS
F223778 223778u --- NO COMMENTS
F223779 223779u --- NO COMMENTS
F223780 223780u --- NO COMMENTS
F223781 223781u --- NO COMMENTS
F223782 223782u --- NO COMMENTS
F223783 223783u --- NO COMMENTS
F223816 223816u --- NO COMMENTS
F223817 223817u --- NO COMMENTS
F223818 223818u --- NO COMMENTS
F223819 223819u --- NO COMMENTS
F223820 223820u --- NO COMMENTS
F223821 223821u --- NO COMMENTS
F223822 223822u --- NO COMMENTS
F223823 223823u --- NO COMMENTS
F223872 223872u --- NO COMMENTS
F223873 223873u --- NO COMMENTS
F223874 223874u --- NO COMMENTS
F223875 223875u --- NO COMMENTS
F223876 223876u --- NO COMMENTS
F223877 223877u --- NO COMMENTS
F223878 223878u --- NO COMMENTS
F223879 223879u --- NO COMMENTS
F223888 223888u --- NO COMMENTS
F223889 223889u --- NO COMMENTS
F223890 223890u --- NO COMMENTS
F223891 223891u --- NO COMMENTS
F223892 223892u --- NO COMMENTS
F223893 223893u --- NO COMMENTS
F223894 223894u --- NO COMMENTS
F223895 223895u --- NO COMMENTS
F223896 223896u --- NO COMMENTS
F223897 223897u --- NO COMMENTS
F223898 223898u --- NO COMMENTS
F223899 223899u --- NO COMMENTS
F2238 2238u --- NO COMMENTS
F223900 223900u --- NO COMMENTS
F223901 223901u --- NO COMMENTS
F223902 223902u --- NO COMMENTS
F223903 223903u --- NO COMMENTS
F223904 223904u --- NO COMMENTS
F223905 223905u --- NO COMMENTS
F223906 223906u --- NO COMMENTS
F223907 223907u --- NO COMMENTS
F223908 223908u --- NO COMMENTS
F223909 223909u --- NO COMMENTS
F223910 223910u --- NO COMMENTS
F223911 223911u --- NO COMMENTS
F223912 223912u --- NO COMMENTS
F223913 223913u --- NO COMMENTS
F223914 223914u --- NO COMMENTS
F223915 223915u --- NO COMMENTS
F223916 223916u --- NO COMMENTS
F223917 223917u --- NO COMMENTS
F223918 223918u --- NO COMMENTS
F223919 223919u --- NO COMMENTS
F223920 223920u --- NO COMMENTS
F223921 223921u --- NO COMMENTS
F223922 223922u --- NO COMMENTS
F223923 223923u --- NO COMMENTS
F223924 223924u --- NO COMMENTS
F223925 223925u --- NO COMMENTS
F223926 223926u --- NO COMMENTS
F223927 223927u --- NO COMMENTS
F223952 223952u --- NO COMMENTS
F223953 223953u --- NO COMMENTS
F223954 223954u --- NO COMMENTS
F223955 223955u --- NO COMMENTS
F223956 223956u --- NO COMMENTS
F223957 223957u --- NO COMMENTS
F223958 223958u --- NO COMMENTS
F223959 223959u --- NO COMMENTS
F223960 223960u --- NO COMMENTS
F223961 223961u --- NO COMMENTS
F223962 223962u --- NO COMMENTS
F223963 223963u --- NO COMMENTS
F223964 223964u --- NO COMMENTS
F223965 223965u --- NO COMMENTS
F223966 223966u --- NO COMMENTS
F223967 223967u --- NO COMMENTS
F2239 2239u --- NO COMMENTS
F224040 224040u --- NO COMMENTS
F224041 224041u --- NO COMMENTS
F224042 224042u --- NO COMMENTS
F224043 224043u --- NO COMMENTS
F224044 224044u --- NO COMMENTS
F224045 224045u --- NO COMMENTS
F224046 224046u --- NO COMMENTS
F224047 224047u --- NO COMMENTS
F224048 224048u --- NO COMMENTS
F224049 224049u --- NO COMMENTS
F224050 224050u --- NO COMMENTS
F224051 224051u --- NO COMMENTS
F224052 224052u --- NO COMMENTS
F224053 224053u --- NO COMMENTS
F224054 224054u --- NO COMMENTS
F224055 224055u --- NO COMMENTS
F224056 224056u --- NO COMMENTS
F224057 224057u --- NO COMMENTS
F224058 224058u --- NO COMMENTS
F224059 224059u --- NO COMMENTS
F224060 224060u --- NO COMMENTS
F224061 224061u --- NO COMMENTS
F224062 224062u --- NO COMMENTS
F224063 224063u --- NO COMMENTS
F224064 224064u --- NO COMMENTS
F224065 224065u --- NO COMMENTS
F224066 224066u --- NO COMMENTS
F224067 224067u --- NO COMMENTS
F224068 224068u --- NO COMMENTS
F224069 224069u --- NO COMMENTS
F224070 224070u --- NO COMMENTS
F224071 224071u --- NO COMMENTS
F224104 224104u --- NO COMMENTS
F224105 224105u --- NO COMMENTS
F224106 224106u --- NO COMMENTS
F224107 224107u --- NO COMMENTS
F224108 224108u --- NO COMMENTS
F224109 224109u --- NO COMMENTS
F224110 224110u --- NO COMMENTS
F224111 224111u --- NO COMMENTS
F224160 224160u --- NO COMMENTS
F224161 224161u --- NO COMMENTS
F224162 224162u --- NO COMMENTS
F224163 224163u --- NO COMMENTS
F224164 224164u --- NO COMMENTS
F224165 224165u --- NO COMMENTS
F224166 224166u --- NO COMMENTS
F224167 224167u --- NO COMMENTS
F224176 224176u --- NO COMMENTS
F224177 224177u --- NO COMMENTS
F224178 224178u --- NO COMMENTS
F224179 224179u --- NO COMMENTS
F224180 224180u --- NO COMMENTS
F224181 224181u --- NO COMMENTS
F224182 224182u --- NO COMMENTS
F224183 224183u --- NO COMMENTS
F224184 224184u --- NO COMMENTS
F224185 224185u --- NO COMMENTS
F224186 224186u --- NO COMMENTS
F224187 224187u --- NO COMMENTS
F224188 224188u --- NO COMMENTS
F224189 224189u --- NO COMMENTS
F224190 224190u --- NO COMMENTS
F224191 224191u --- NO COMMENTS
F224192 224192u --- NO COMMENTS
F224193 224193u --- NO COMMENTS
F224194 224194u --- NO COMMENTS
F224195 224195u --- NO COMMENTS
F224196 224196u --- NO COMMENTS
F224197 224197u --- NO COMMENTS
F224198 224198u --- NO COMMENTS
F224199 224199u --- NO COMMENTS
F224200 224200u --- NO COMMENTS
F224201 224201u --- NO COMMENTS
F224202 224202u --- NO COMMENTS
F224203 224203u --- NO COMMENTS
F224204 224204u --- NO COMMENTS
F224205 224205u --- NO COMMENTS
F224206 224206u --- NO COMMENTS
F224207 224207u --- NO COMMENTS
F224208 224208u --- NO COMMENTS
F224209 224209u --- NO COMMENTS
F224210 224210u --- NO COMMENTS
F224211 224211u --- NO COMMENTS
F224212 224212u --- NO COMMENTS
F224213 224213u --- NO COMMENTS
F224214 224214u --- NO COMMENTS
F224215 224215u --- NO COMMENTS
F224240 224240u --- NO COMMENTS
F224241 224241u --- NO COMMENTS
F224242 224242u --- NO COMMENTS
F224243 224243u --- NO COMMENTS
F224244 224244u --- NO COMMENTS
F224245 224245u --- NO COMMENTS
F224246 224246u --- NO COMMENTS
F224247 224247u --- NO COMMENTS
F224248 224248u --- NO COMMENTS
F224249 224249u --- NO COMMENTS
F224250 224250u --- NO COMMENTS
F224251 224251u --- NO COMMENTS
F224252 224252u --- NO COMMENTS
F224253 224253u --- NO COMMENTS
F224254 224254u --- NO COMMENTS
F224255 224255u --- NO COMMENTS
F224328 224328u --- NO COMMENTS
F224329 224329u --- NO COMMENTS
F224330 224330u --- NO COMMENTS
F224331 224331u --- NO COMMENTS
F224332 224332u --- NO COMMENTS
F224333 224333u --- NO COMMENTS
F224334 224334u --- NO COMMENTS
F224335 224335u --- NO COMMENTS
F224336 224336u --- NO COMMENTS
F224337 224337u --- NO COMMENTS
F224338 224338u --- NO COMMENTS
F224339 224339u --- NO COMMENTS
F224340 224340u --- NO COMMENTS
F224341 224341u --- NO COMMENTS
F224342 224342u --- NO COMMENTS
F224343 224343u --- NO COMMENTS
F224344 224344u --- NO COMMENTS
F224345 224345u --- NO COMMENTS
F224346 224346u --- NO COMMENTS
F224347 224347u --- NO COMMENTS
F224348 224348u --- NO COMMENTS
F224349 224349u --- NO COMMENTS
F224350 224350u --- NO COMMENTS
F224351 224351u --- NO COMMENTS
F224352 224352u --- NO COMMENTS
F224353 224353u --- NO COMMENTS
F224354 224354u --- NO COMMENTS
F224355 224355u --- NO COMMENTS
F224356 224356u --- NO COMMENTS
F224357 224357u --- NO COMMENTS
F224358 224358u --- NO COMMENTS
F224359 224359u --- NO COMMENTS
F224392 224392u --- NO COMMENTS
F224393 224393u --- NO COMMENTS
F224394 224394u --- NO COMMENTS
F224395 224395u --- NO COMMENTS
F224396 224396u --- NO COMMENTS
F224397 224397u --- NO COMMENTS
F224398 224398u --- NO COMMENTS
F224399 224399u --- NO COMMENTS
F224448 224448u --- NO COMMENTS
F224449 224449u --- NO COMMENTS
F224450 224450u --- NO COMMENTS
F224451 224451u --- NO COMMENTS
F224452 224452u --- NO COMMENTS
F224453 224453u --- NO COMMENTS
F224454 224454u --- NO COMMENTS
F224455 224455u --- NO COMMENTS
F224464 224464u --- NO COMMENTS
F224465 224465u --- NO COMMENTS
F224466 224466u --- NO COMMENTS
F224467 224467u --- NO COMMENTS
F224468 224468u --- NO COMMENTS
F224469 224469u --- NO COMMENTS
F224470 224470u --- NO COMMENTS
F224471 224471u --- NO COMMENTS
F224472 224472u --- NO COMMENTS
F224473 224473u --- NO COMMENTS
F224474 224474u --- NO COMMENTS
F224475 224475u --- NO COMMENTS
F224476 224476u --- NO COMMENTS
F224477 224477u --- NO COMMENTS
F224478 224478u --- NO COMMENTS
F224479 224479u --- NO COMMENTS
F224480 224480u --- NO COMMENTS
F224481 224481u --- NO COMMENTS
F224482 224482u --- NO COMMENTS
F224483 224483u --- NO COMMENTS
F224484 224484u --- NO COMMENTS
F224485 224485u --- NO COMMENTS
F224486 224486u --- NO COMMENTS
F224487 224487u --- NO COMMENTS
F224488 224488u --- NO COMMENTS
F224489 224489u --- NO COMMENTS
F224490 224490u --- NO COMMENTS
F224491 224491u --- NO COMMENTS
F224492 224492u --- NO COMMENTS
F224493 224493u --- NO COMMENTS
F224494 224494u --- NO COMMENTS
F224495 224495u --- NO COMMENTS
F224496 224496u --- NO COMMENTS
F224497 224497u --- NO COMMENTS
F224498 224498u --- NO COMMENTS
F224499 224499u --- NO COMMENTS
F224500 224500u --- NO COMMENTS
F224501 224501u --- NO COMMENTS
F224502 224502u --- NO COMMENTS
F224503 224503u --- NO COMMENTS
F224528 224528u --- NO COMMENTS
F224529 224529u --- NO COMMENTS
F224530 224530u --- NO COMMENTS
F224531 224531u --- NO COMMENTS
F224532 224532u --- NO COMMENTS
F224533 224533u --- NO COMMENTS
F224534 224534u --- NO COMMENTS
F224535 224535u --- NO COMMENTS
F224536 224536u --- NO COMMENTS
F224537 224537u --- NO COMMENTS
F224538 224538u --- NO COMMENTS
F224539 224539u --- NO COMMENTS
F224540 224540u --- NO COMMENTS
F224541 224541u --- NO COMMENTS
F224542 224542u --- NO COMMENTS
F224543 224543u --- NO COMMENTS
F224616 224616u --- NO COMMENTS
F224617 224617u --- NO COMMENTS
F224618 224618u --- NO COMMENTS
F224619 224619u --- NO COMMENTS
F224620 224620u --- NO COMMENTS
F224621 224621u --- NO COMMENTS
F224622 224622u --- NO COMMENTS
F224623 224623u --- NO COMMENTS
F224624 224624u --- NO COMMENTS
F224625 224625u --- NO COMMENTS
F224626 224626u --- NO COMMENTS
F224627 224627u --- NO COMMENTS
F224628 224628u --- NO COMMENTS
F224629 224629u --- NO COMMENTS
F224630 224630u --- NO COMMENTS
F224631 224631u --- NO COMMENTS
F224632 224632u --- NO COMMENTS
F224633 224633u --- NO COMMENTS
F224634 224634u --- NO COMMENTS
F224635 224635u --- NO COMMENTS
F224636 224636u --- NO COMMENTS
F224637 224637u --- NO COMMENTS
F224638 224638u --- NO COMMENTS
F224639 224639u --- NO COMMENTS
F224640 224640u --- NO COMMENTS
F224641 224641u --- NO COMMENTS
F224642 224642u --- NO COMMENTS
F224643 224643u --- NO COMMENTS
F224644 224644u --- NO COMMENTS
F224645 224645u --- NO COMMENTS
F224646 224646u --- NO COMMENTS
F224647 224647u --- NO COMMENTS
F224680 224680u --- NO COMMENTS
F224681 224681u --- NO COMMENTS
F224682 224682u --- NO COMMENTS
F224683 224683u --- NO COMMENTS
F224684 224684u --- NO COMMENTS
F224685 224685u --- NO COMMENTS
F224686 224686u --- NO COMMENTS
F224687 224687u --- NO COMMENTS
F2247 2247u --- NO COMMENTS
F2250 2250u --- NO COMMENTS
F2251 2251u --- NO COMMENTS
F225240 225240u --- NO COMMENTS
F225241 225241u --- NO COMMENTS
F225242 225242u --- NO COMMENTS
F225243 225243u --- NO COMMENTS
F225244 225244u --- NO COMMENTS
F225245 225245u --- NO COMMENTS
F225246 225246u --- NO COMMENTS
F225247 225247u --- NO COMMENTS
F225256 225256u --- NO COMMENTS
F225257 225257u --- NO COMMENTS
F225258 225258u --- NO COMMENTS
F225259 225259u --- NO COMMENTS
F225260 225260u --- NO COMMENTS
F225261 225261u --- NO COMMENTS
F225262 225262u --- NO COMMENTS
F225263 225263u --- NO COMMENTS
F225264 225264u --- NO COMMENTS
F225265 225265u --- NO COMMENTS
F225266 225266u --- NO COMMENTS
F225267 225267u --- NO COMMENTS
F225268 225268u --- NO COMMENTS
F225269 225269u --- NO COMMENTS
F225270 225270u --- NO COMMENTS
F225271 225271u --- NO COMMENTS
F225272 225272u --- NO COMMENTS
F225273 225273u --- NO COMMENTS
F225274 225274u --- NO COMMENTS
F225275 225275u --- NO COMMENTS
F225276 225276u --- NO COMMENTS
F225277 225277u --- NO COMMENTS
F225278 225278u --- NO COMMENTS
F225279 225279u --- NO COMMENTS
F225280 225280u --- NO COMMENTS
F225281 225281u --- NO COMMENTS
F225282 225282u --- NO COMMENTS
F225283 225283u --- NO COMMENTS
F225284 225284u --- NO COMMENTS
F225285 225285u --- NO COMMENTS
F225286 225286u --- NO COMMENTS
F225287 225287u --- NO COMMENTS
F225288 225288u --- NO COMMENTS
F225289 225289u --- NO COMMENTS
F225290 225290u --- NO COMMENTS
F225291 225291u --- NO COMMENTS
F225292 225292u --- NO COMMENTS
F225293 225293u --- NO COMMENTS
F225294 225294u --- NO COMMENTS
F225295 225295u --- NO COMMENTS
F225320 225320u --- NO COMMENTS
F225321 225321u --- NO COMMENTS
F225322 225322u --- NO COMMENTS
F225323 225323u --- NO COMMENTS
F225324 225324u --- NO COMMENTS
F225325 225325u --- NO COMMENTS
F225326 225326u --- NO COMMENTS
F225327 225327u --- NO COMMENTS
F225328 225328u --- NO COMMENTS
F225329 225329u --- NO COMMENTS
F225330 225330u --- NO COMMENTS
F225331 225331u --- NO COMMENTS
F225332 225332u --- NO COMMENTS
F225333 225333u --- NO COMMENTS
F225334 225334u --- NO COMMENTS
F225335 225335u --- NO COMMENTS
F225880 225880u --- NO COMMENTS
F225881 225881u --- NO COMMENTS
F225882 225882u --- NO COMMENTS
F225883 225883u --- NO COMMENTS
F225884 225884u --- NO COMMENTS
F225885 225885u --- NO COMMENTS
F225886 225886u --- NO COMMENTS
F225887 225887u --- NO COMMENTS
F225896 225896u --- NO COMMENTS
F225897 225897u --- NO COMMENTS
F225898 225898u --- NO COMMENTS
F225899 225899u --- NO COMMENTS
F225900 225900u --- NO COMMENTS
F225901 225901u --- NO COMMENTS
F225902 225902u --- NO COMMENTS
F225903 225903u --- NO COMMENTS
F225904 225904u --- NO COMMENTS
F225905 225905u --- NO COMMENTS
F225906 225906u --- NO COMMENTS
F225907 225907u --- NO COMMENTS
F225908 225908u --- NO COMMENTS
F225909 225909u --- NO COMMENTS
F225910 225910u --- NO COMMENTS
F225911 225911u --- NO COMMENTS
F225912 225912u --- NO COMMENTS
F225913 225913u --- NO COMMENTS
F225914 225914u --- NO COMMENTS
F225915 225915u --- NO COMMENTS
F225916 225916u --- NO COMMENTS
F225917 225917u --- NO COMMENTS
F225918 225918u --- NO COMMENTS
F225919 225919u --- NO COMMENTS
F225920 225920u --- NO COMMENTS
F225921 225921u --- NO COMMENTS
F225922 225922u --- NO COMMENTS
F225923 225923u --- NO COMMENTS
F225924 225924u --- NO COMMENTS
F225925 225925u --- NO COMMENTS
F225926 225926u --- NO COMMENTS
F225927 225927u --- NO COMMENTS
F225928 225928u --- NO COMMENTS
F225929 225929u --- NO COMMENTS
F225930 225930u --- NO COMMENTS
F225931 225931u --- NO COMMENTS
F225932 225932u --- NO COMMENTS
F225933 225933u --- NO COMMENTS
F225934 225934u --- NO COMMENTS
F225935 225935u --- NO COMMENTS
F225960 225960u --- NO COMMENTS
F225961 225961u --- NO COMMENTS
F225962 225962u --- NO COMMENTS
F225963 225963u --- NO COMMENTS
F225964 225964u --- NO COMMENTS
F225965 225965u --- NO COMMENTS
F225966 225966u --- NO COMMENTS
F225967 225967u --- NO COMMENTS
F225968 225968u --- NO COMMENTS
F225969 225969u --- NO COMMENTS
F225970 225970u --- NO COMMENTS
F225971 225971u --- NO COMMENTS
F225972 225972u --- NO COMMENTS
F225973 225973u --- NO COMMENTS
F225974 225974u --- NO COMMENTS
F225975 225975u --- NO COMMENTS
F226048 226048u --- NO COMMENTS
F226049 226049u --- NO COMMENTS
F226050 226050u --- NO COMMENTS
F226051 226051u --- NO COMMENTS
F226052 226052u --- NO COMMENTS
F226053 226053u --- NO COMMENTS
F226054 226054u --- NO COMMENTS
F226055 226055u --- NO COMMENTS
F226064 226064u --- NO COMMENTS
F226065 226065u --- NO COMMENTS
F226066 226066u --- NO COMMENTS
F226067 226067u --- NO COMMENTS
F226068 226068u --- NO COMMENTS
F226069 226069u --- NO COMMENTS
F226070 226070u --- NO COMMENTS
F226071 226071u --- NO COMMENTS
F226072 226072u --- NO COMMENTS
F226073 226073u --- NO COMMENTS
F226074 226074u --- NO COMMENTS
F226075 226075u --- NO COMMENTS
F226076 226076u --- NO COMMENTS
F226077 226077u --- NO COMMENTS
F226078 226078u --- NO COMMENTS
F226079 226079u --- NO COMMENTS
F226080 226080u --- NO COMMENTS
F226081 226081u --- NO COMMENTS
F226082 226082u --- NO COMMENTS
F226083 226083u --- NO COMMENTS
F226084 226084u --- NO COMMENTS
F226085 226085u --- NO COMMENTS
F226086 226086u --- NO COMMENTS
F226087 226087u --- NO COMMENTS
F226088 226088u --- NO COMMENTS
F226089 226089u --- NO COMMENTS
F226090 226090u --- NO COMMENTS
F226091 226091u --- NO COMMENTS
F226092 226092u --- NO COMMENTS
F226093 226093u --- NO COMMENTS
F226094 226094u --- NO COMMENTS
F226095 226095u --- NO COMMENTS
F226096 226096u --- NO COMMENTS
F226097 226097u --- NO COMMENTS
F226098 226098u --- NO COMMENTS
F226099 226099u --- NO COMMENTS
F226100 226100u --- NO COMMENTS
F226101 226101u --- NO COMMENTS
F226102 226102u --- NO COMMENTS
F226103 226103u --- NO COMMENTS
F226128 226128u --- NO COMMENTS
F226129 226129u --- NO COMMENTS
F226130 226130u --- NO COMMENTS
F226131 226131u --- NO COMMENTS
F226132 226132u --- NO COMMENTS
F226133 226133u --- NO COMMENTS
F226134 226134u --- NO COMMENTS
F226135 226135u --- NO COMMENTS
F226136 226136u --- NO COMMENTS
F226137 226137u --- NO COMMENTS
F226138 226138u --- NO COMMENTS
F226139 226139u --- NO COMMENTS
F226140 226140u --- NO COMMENTS
F226141 226141u --- NO COMMENTS
F226142 226142u --- NO COMMENTS
F226143 226143u --- NO COMMENTS
F226216 226216u --- NO COMMENTS
F226217 226217u --- NO COMMENTS
F226218 226218u --- NO COMMENTS
F226219 226219u --- NO COMMENTS
F226220 226220u --- NO COMMENTS
F226221 226221u --- NO COMMENTS
F226222 226222u --- NO COMMENTS
F226223 226223u --- NO COMMENTS
F226224 226224u --- NO COMMENTS
F226225 226225u --- NO COMMENTS
F226226 226226u --- NO COMMENTS
F226227 226227u --- NO COMMENTS
F226228 226228u --- NO COMMENTS
F226229 226229u --- NO COMMENTS
F226230 226230u --- NO COMMENTS
F226231 226231u --- NO COMMENTS
F226256 226256u --- NO COMMENTS
F226257 226257u --- NO COMMENTS
F226258 226258u --- NO COMMENTS
F226259 226259u --- NO COMMENTS
F226260 226260u --- NO COMMENTS
F226261 226261u --- NO COMMENTS
F226262 226262u --- NO COMMENTS
F226263 226263u --- NO COMMENTS
F226264 226264u --- NO COMMENTS
F226265 226265u --- NO COMMENTS
F226266 226266u --- NO COMMENTS
F226267 226267u --- NO COMMENTS
F226268 226268u --- NO COMMENTS
F226269 226269u --- NO COMMENTS
F226270 226270u --- NO COMMENTS
F226271 226271u --- NO COMMENTS
F226320 226320u --- NO COMMENTS
F226321 226321u --- NO COMMENTS
F226322 226322u --- NO COMMENTS
F226323 226323u --- NO COMMENTS
F226324 226324u --- NO COMMENTS
F226325 226325u --- NO COMMENTS
F226326 226326u --- NO COMMENTS
F226327 226327u --- NO COMMENTS
F226336 226336u --- NO COMMENTS
F226337 226337u --- NO COMMENTS
F226338 226338u --- NO COMMENTS
F226339 226339u --- NO COMMENTS
F226340 226340u --- NO COMMENTS
F226341 226341u --- NO COMMENTS
F226342 226342u --- NO COMMENTS
F226343 226343u --- NO COMMENTS
F226344 226344u --- NO COMMENTS
F226345 226345u --- NO COMMENTS
F226346 226346u --- NO COMMENTS
F226347 226347u --- NO COMMENTS
F226348 226348u --- NO COMMENTS
F226349 226349u --- NO COMMENTS
F226350 226350u --- NO COMMENTS
F226351 226351u --- NO COMMENTS
F226352 226352u --- NO COMMENTS
F226353 226353u --- NO COMMENTS
F226354 226354u --- NO COMMENTS
F226355 226355u --- NO COMMENTS
F226356 226356u --- NO COMMENTS
F226357 226357u --- NO COMMENTS
F226358 226358u --- NO COMMENTS
F226359 226359u --- NO COMMENTS
F226360 226360u --- NO COMMENTS
F226361 226361u --- NO COMMENTS
F226362 226362u --- NO COMMENTS
F226363 226363u --- NO COMMENTS
F226364 226364u --- NO COMMENTS
F226365 226365u --- NO COMMENTS
F226366 226366u --- NO COMMENTS
F226367 226367u --- NO COMMENTS
F226368 226368u --- NO COMMENTS
F226369 226369u --- NO COMMENTS
F226370 226370u --- NO COMMENTS
F226371 226371u --- NO COMMENTS
F226372 226372u --- NO COMMENTS
F226373 226373u --- NO COMMENTS
F226374 226374u --- NO COMMENTS
F226375 226375u --- NO COMMENTS
F226400 226400u --- NO COMMENTS
F226401 226401u --- NO COMMENTS
F226402 226402u --- NO COMMENTS
F226403 226403u --- NO COMMENTS
F226404 226404u --- NO COMMENTS
F226405 226405u --- NO COMMENTS
F226406 226406u --- NO COMMENTS
F226407 226407u --- NO COMMENTS
F226408 226408u --- NO COMMENTS
F226409 226409u --- NO COMMENTS
F226410 226410u --- NO COMMENTS
F226411 226411u --- NO COMMENTS
F226412 226412u --- NO COMMENTS
F226413 226413u --- NO COMMENTS
F226414 226414u --- NO COMMENTS
F226415 226415u --- NO COMMENTS
F226488 226488u --- NO COMMENTS
F226489 226489u --- NO COMMENTS
F226490 226490u --- NO COMMENTS
F226491 226491u --- NO COMMENTS
F226492 226492u --- NO COMMENTS
F226493 226493u --- NO COMMENTS
F226494 226494u --- NO COMMENTS
F226495 226495u --- NO COMMENTS
F226504 226504u --- NO COMMENTS
F226505 226505u --- NO COMMENTS
F226506 226506u --- NO COMMENTS
F226507 226507u --- NO COMMENTS
F226508 226508u --- NO COMMENTS
F226509 226509u --- NO COMMENTS
F226510 226510u --- NO COMMENTS
F226511 226511u --- NO COMMENTS
F226512 226512u --- NO COMMENTS
F226513 226513u --- NO COMMENTS
F226514 226514u --- NO COMMENTS
F226515 226515u --- NO COMMENTS
F226516 226516u --- NO COMMENTS
F226517 226517u --- NO COMMENTS
F226518 226518u --- NO COMMENTS
F226519 226519u --- NO COMMENTS
F226520 226520u --- NO COMMENTS
F226521 226521u --- NO COMMENTS
F226522 226522u --- NO COMMENTS
F226523 226523u --- NO COMMENTS
F226524 226524u --- NO COMMENTS
F226525 226525u --- NO COMMENTS
F226526 226526u --- NO COMMENTS
F226527 226527u --- NO COMMENTS
F226528 226528u --- NO COMMENTS
F226529 226529u --- NO COMMENTS
F226530 226530u --- NO COMMENTS
F226531 226531u --- NO COMMENTS
F226532 226532u --- NO COMMENTS
F226533 226533u --- NO COMMENTS
F226534 226534u --- NO COMMENTS
F226535 226535u --- NO COMMENTS
F226536 226536u --- NO COMMENTS
F226537 226537u --- NO COMMENTS
F226538 226538u --- NO COMMENTS
F226539 226539u --- NO COMMENTS
F226540 226540u --- NO COMMENTS
F226541 226541u --- NO COMMENTS
F226542 226542u --- NO COMMENTS
F226543 226543u --- NO COMMENTS
F226568 226568u --- NO COMMENTS
F226569 226569u --- NO COMMENTS
F226570 226570u --- NO COMMENTS
F226571 226571u --- NO COMMENTS
F226572 226572u --- NO COMMENTS
F226573 226573u --- NO COMMENTS
F226574 226574u --- NO COMMENTS
F226575 226575u --- NO COMMENTS
F226576 226576u --- NO COMMENTS
F226577 226577u --- NO COMMENTS
F226578 226578u --- NO COMMENTS
F226579 226579u --- NO COMMENTS
F226580 226580u --- NO COMMENTS
F226581 226581u --- NO COMMENTS
F226582 226582u --- NO COMMENTS
F226583 226583u --- NO COMMENTS
F226656 226656u --- NO COMMENTS
F226657 226657u --- NO COMMENTS
F226658 226658u --- NO COMMENTS
F226659 226659u --- NO COMMENTS
F226660 226660u --- NO COMMENTS
F226661 226661u --- NO COMMENTS
F226662 226662u --- NO COMMENTS
F226663 226663u --- NO COMMENTS
F226664 226664u --- NO COMMENTS
F226665 226665u --- NO COMMENTS
F226666 226666u --- NO COMMENTS
F226667 226667u --- NO COMMENTS
F226668 226668u --- NO COMMENTS
F226669 226669u --- NO COMMENTS
F226670 226670u --- NO COMMENTS
F226671 226671u --- NO COMMENTS
F226696 226696u --- NO COMMENTS
F226697 226697u --- NO COMMENTS
F226698 226698u --- NO COMMENTS
F226699 226699u --- NO COMMENTS
F226700 226700u --- NO COMMENTS
F226701 226701u --- NO COMMENTS
F226702 226702u --- NO COMMENTS
F226703 226703u --- NO COMMENTS
F226704 226704u --- NO COMMENTS
F226705 226705u --- NO COMMENTS
F226706 226706u --- NO COMMENTS
F226707 226707u --- NO COMMENTS
F226708 226708u --- NO COMMENTS
F226709 226709u --- NO COMMENTS
F226710 226710u --- NO COMMENTS
F226711 226711u --- NO COMMENTS
F2274 2274u --- NO COMMENTS
F2275 2275u --- NO COMMENTS
F2281 2281u --- NO COMMENTS
F2282 2282u --- NO COMMENTS
F2283 2283u --- NO COMMENTS
F2284 2284u --- NO COMMENTS
F2293 2293u --- NO COMMENTS
F2294 2294u --- NO COMMENTS
F2299 2299u --- NO COMMENTS
F0022 22u --- NO COMMENTS
F2300 2300u --- NO COMMENTS
F2301 2301u --- NO COMMENTS
F2302 2302u --- NO COMMENTS
F2303 2303u --- NO COMMENTS
F2304 2304u --- NO COMMENTS
F2305 2305u --- NO COMMENTS
F2306 2306u --- NO COMMENTS
F2307 2307u --- NO COMMENTS
F2308 2308u --- NO COMMENTS
F2309 2309u --- NO COMMENTS
F2327 2327u --- NO COMMENTS
F2328 2328u --- NO COMMENTS
F2330 2330u --- NO COMMENTS
F2331 2331u --- NO COMMENTS
F2332 2332u --- NO COMMENTS
F2333 2333u --- NO COMMENTS
F2334 2334u --- NO COMMENTS
F233680 233680u --- NO COMMENTS
F233681 233681u --- NO COMMENTS
F233682 233682u --- NO COMMENTS
F233683 233683u --- NO COMMENTS
F233684 233684u --- NO COMMENTS
F233685 233685u --- NO COMMENTS
F233686 233686u --- NO COMMENTS
F233687 233687u --- NO COMMENTS
F233696 233696u --- NO COMMENTS
F233697 233697u --- NO COMMENTS
F233698 233698u --- NO COMMENTS
F233699 233699u --- NO COMMENTS
F233700 233700u --- NO COMMENTS
F233701 233701u --- NO COMMENTS
F233702 233702u --- NO COMMENTS
F233703 233703u --- NO COMMENTS
F233704 233704u --- NO COMMENTS
F233705 233705u --- NO COMMENTS
F233706 233706u --- NO COMMENTS
F233707 233707u --- NO COMMENTS
F233708 233708u --- NO COMMENTS
F233709 233709u --- NO COMMENTS
F233710 233710u --- NO COMMENTS
F233711 233711u --- NO COMMENTS
F233712 233712u --- NO COMMENTS
F233713 233713u --- NO COMMENTS
F233714 233714u --- NO COMMENTS
F233715 233715u --- NO COMMENTS
F233716 233716u --- NO COMMENTS
F233717 233717u --- NO COMMENTS
F233718 233718u --- NO COMMENTS
F233719 233719u --- NO COMMENTS
F233720 233720u --- NO COMMENTS
F233721 233721u --- NO COMMENTS
F233722 233722u --- NO COMMENTS
F233723 233723u --- NO COMMENTS
F233724 233724u --- NO COMMENTS
F233725 233725u --- NO COMMENTS
F233726 233726u --- NO COMMENTS
F233727 233727u --- NO COMMENTS
F233728 233728u --- NO COMMENTS
F233729 233729u --- NO COMMENTS
F233730 233730u --- NO COMMENTS
F233731 233731u --- NO COMMENTS
F233732 233732u --- NO COMMENTS
F233733 233733u --- NO COMMENTS
F233734 233734u --- NO COMMENTS
F233735 233735u --- NO COMMENTS
F233760 233760u --- NO COMMENTS
F233761 233761u --- NO COMMENTS
F233762 233762u --- NO COMMENTS
F233763 233763u --- NO COMMENTS
F233764 233764u --- NO COMMENTS
F233765 233765u --- NO COMMENTS
F233766 233766u --- NO COMMENTS
F233767 233767u --- NO COMMENTS
F233768 233768u --- NO COMMENTS
F233769 233769u --- NO COMMENTS
F233770 233770u --- NO COMMENTS
F233771 233771u --- NO COMMENTS
F233772 233772u --- NO COMMENTS
F233773 233773u --- NO COMMENTS
F233774 233774u --- NO COMMENTS
F233775 233775u --- NO COMMENTS
F233848 233848u --- NO COMMENTS
F233849 233849u --- NO COMMENTS
F233850 233850u --- NO COMMENTS
F233851 233851u --- NO COMMENTS
F233852 233852u --- NO COMMENTS
F233853 233853u --- NO COMMENTS
F233854 233854u --- NO COMMENTS
F233855 233855u --- NO COMMENTS
F233856 233856u --- NO COMMENTS
F233857 233857u --- NO COMMENTS
F233858 233858u --- NO COMMENTS
F233859 233859u --- NO COMMENTS
F233860 233860u --- NO COMMENTS
F233861 233861u --- NO COMMENTS
F233862 233862u --- NO COMMENTS
F233863 233863u --- NO COMMENTS
F233888 233888u --- NO COMMENTS
F233889 233889u --- NO COMMENTS
F233890 233890u --- NO COMMENTS
F233891 233891u --- NO COMMENTS
F233892 233892u --- NO COMMENTS
F233893 233893u --- NO COMMENTS
F233894 233894u --- NO COMMENTS
F233895 233895u --- NO COMMENTS
F233896 233896u --- NO COMMENTS
F233897 233897u --- NO COMMENTS
F233898 233898u --- NO COMMENTS
F233899 233899u --- NO COMMENTS
F233900 233900u --- NO COMMENTS
F233901 233901u --- NO COMMENTS
F233902 233902u --- NO COMMENTS
F233903 233903u --- NO COMMENTS
F237328 237328u --- NO COMMENTS
F237329 237329u --- NO COMMENTS
F237330 237330u --- NO COMMENTS
F237331 237331u --- NO COMMENTS
F237332 237332u --- NO COMMENTS
F237333 237333u --- NO COMMENTS
F237334 237334u --- NO COMMENTS
F237335 237335u --- NO COMMENTS
F237344 237344u --- NO COMMENTS
F237345 237345u --- NO COMMENTS
F237346 237346u --- NO COMMENTS
F237347 237347u --- NO COMMENTS
F237348 237348u --- NO COMMENTS
F237349 237349u --- NO COMMENTS
F237350 237350u --- NO COMMENTS
F237351 237351u --- NO COMMENTS
F237352 237352u --- NO COMMENTS
F237353 237353u --- NO COMMENTS
F237354 237354u --- NO COMMENTS
F237355 237355u --- NO COMMENTS
F237356 237356u --- NO COMMENTS
F237357 237357u --- NO COMMENTS
F237358 237358u --- NO COMMENTS
F237359 237359u --- NO COMMENTS
F237360 237360u --- NO COMMENTS
F237361 237361u --- NO COMMENTS
F237362 237362u --- NO COMMENTS
F237363 237363u --- NO COMMENTS
F237364 237364u --- NO COMMENTS
F237365 237365u --- NO COMMENTS
F237366 237366u --- NO COMMENTS
F237367 237367u --- NO COMMENTS
F237368 237368u --- NO COMMENTS
F237369 237369u --- NO COMMENTS
F237370 237370u --- NO COMMENTS
F237371 237371u --- NO COMMENTS
F237372 237372u --- NO COMMENTS
F237373 237373u --- NO COMMENTS
F237374 237374u --- NO COMMENTS
F237375 237375u --- NO COMMENTS
F237376 237376u --- NO COMMENTS
F237377 237377u --- NO COMMENTS
F237378 237378u --- NO COMMENTS
F237379 237379u --- NO COMMENTS
F237380 237380u --- NO COMMENTS
F237381 237381u --- NO COMMENTS
F237382 237382u --- NO COMMENTS
F237383 237383u --- NO COMMENTS
F237408 237408u --- NO COMMENTS
F237409 237409u --- NO COMMENTS
F237410 237410u --- NO COMMENTS
F237411 237411u --- NO COMMENTS
F237412 237412u --- NO COMMENTS
F237413 237413u --- NO COMMENTS
F237414 237414u --- NO COMMENTS
F237415 237415u --- NO COMMENTS
F237416 237416u --- NO COMMENTS
F237417 237417u --- NO COMMENTS
F237418 237418u --- NO COMMENTS
F237419 237419u --- NO COMMENTS
F237420 237420u --- NO COMMENTS
F237421 237421u --- NO COMMENTS
F237422 237422u --- NO COMMENTS
F237423 237423u --- NO COMMENTS
F237496 237496u --- NO COMMENTS
F237497 237497u --- NO COMMENTS
F237498 237498u --- NO COMMENTS
F237499 237499u --- NO COMMENTS
F237500 237500u --- NO COMMENTS
F237501 237501u --- NO COMMENTS
F237502 237502u --- NO COMMENTS
F237503 237503u --- NO COMMENTS
F237504 237504u --- NO COMMENTS
F237505 237505u --- NO COMMENTS
F237506 237506u --- NO COMMENTS
F237507 237507u --- NO COMMENTS
F237508 237508u --- NO COMMENTS
F237509 237509u --- NO COMMENTS
F237510 237510u --- NO COMMENTS
F237511 237511u --- NO COMMENTS
F237512 237512u --- NO COMMENTS
F237513 237513u --- NO COMMENTS
F237514 237514u --- NO COMMENTS
F237515 237515u --- NO COMMENTS
F237516 237516u --- NO COMMENTS
F237517 237517u --- NO COMMENTS
F237518 237518u --- NO COMMENTS
F237519 237519u --- NO COMMENTS
F237520 237520u --- NO COMMENTS
F237521 237521u --- NO COMMENTS
F237522 237522u --- NO COMMENTS
F237523 237523u --- NO COMMENTS
F237524 237524u --- NO COMMENTS
F237525 237525u --- NO COMMENTS
F237526 237526u --- NO COMMENTS
F237527 237527u --- NO COMMENTS
F237560 237560u --- NO COMMENTS
F237561 237561u --- NO COMMENTS
F237562 237562u --- NO COMMENTS
F237563 237563u --- NO COMMENTS
F237564 237564u --- NO COMMENTS
F237565 237565u --- NO COMMENTS
F237566 237566u --- NO COMMENTS
F237567 237567u --- NO COMMENTS
F237616 237616u --- NO COMMENTS
F237617 237617u --- NO COMMENTS
F237618 237618u --- NO COMMENTS
F237619 237619u --- NO COMMENTS
F237620 237620u --- NO COMMENTS
F237621 237621u --- NO COMMENTS
F237622 237622u --- NO COMMENTS
F237623 237623u --- NO COMMENTS
F237632 237632u --- NO COMMENTS
F237633 237633u --- NO COMMENTS
F237634 237634u --- NO COMMENTS
F237635 237635u --- NO COMMENTS
F237636 237636u --- NO COMMENTS
F237637 237637u --- NO COMMENTS
F237638 237638u --- NO COMMENTS
F237639 237639u --- NO COMMENTS
F237640 237640u --- NO COMMENTS
F237641 237641u --- NO COMMENTS
F237642 237642u --- NO COMMENTS
F237643 237643u --- NO COMMENTS
F237644 237644u --- NO COMMENTS
F237645 237645u --- NO COMMENTS
F237646 237646u --- NO COMMENTS
F237647 237647u --- NO COMMENTS
F237648 237648u --- NO COMMENTS
F237649 237649u --- NO COMMENTS
F237650 237650u --- NO COMMENTS
F237651 237651u --- NO COMMENTS
F237652 237652u --- NO COMMENTS
F237653 237653u --- NO COMMENTS
F237654 237654u --- NO COMMENTS
F237655 237655u --- NO COMMENTS
F237656 237656u --- NO COMMENTS
F237657 237657u --- NO COMMENTS
F237658 237658u --- NO COMMENTS
F237659 237659u --- NO COMMENTS
F237660 237660u --- NO COMMENTS
F237661 237661u --- NO COMMENTS
F237662 237662u --- NO COMMENTS
F237663 237663u --- NO COMMENTS
F237664 237664u --- NO COMMENTS
F237665 237665u --- NO COMMENTS
F237666 237666u --- NO COMMENTS
F237667 237667u --- NO COMMENTS
F237668 237668u --- NO COMMENTS
F237669 237669u --- NO COMMENTS
F237670 237670u --- NO COMMENTS
F237671 237671u --- NO COMMENTS
F237696 237696u --- NO COMMENTS
F237697 237697u --- NO COMMENTS
F237698 237698u --- NO COMMENTS
F237699 237699u --- NO COMMENTS
F237700 237700u --- NO COMMENTS
F237701 237701u --- NO COMMENTS
F237702 237702u --- NO COMMENTS
F237703 237703u --- NO COMMENTS
F237704 237704u --- NO COMMENTS
F237705 237705u --- NO COMMENTS
F237706 237706u --- NO COMMENTS
F237707 237707u --- NO COMMENTS
F237708 237708u --- NO COMMENTS
F237709 237709u --- NO COMMENTS
F237710 237710u --- NO COMMENTS
F237711 237711u --- NO COMMENTS
F237784 237784u --- NO COMMENTS
F237785 237785u --- NO COMMENTS
F237786 237786u --- NO COMMENTS
F237787 237787u --- NO COMMENTS
F237788 237788u --- NO COMMENTS
F237789 237789u --- NO COMMENTS
F237790 237790u --- NO COMMENTS
F237791 237791u --- NO COMMENTS
F237792 237792u --- NO COMMENTS
F237793 237793u --- NO COMMENTS
F237794 237794u --- NO COMMENTS
F237795 237795u --- NO COMMENTS
F237796 237796u --- NO COMMENTS
F237797 237797u --- NO COMMENTS
F237798 237798u --- NO COMMENTS
F237799 237799u --- NO COMMENTS
F237800 237800u --- NO COMMENTS
F237801 237801u --- NO COMMENTS
F237802 237802u --- NO COMMENTS
F237803 237803u --- NO COMMENTS
F237804 237804u --- NO COMMENTS
F237805 237805u --- NO COMMENTS
F237806 237806u --- NO COMMENTS
F237807 237807u --- NO COMMENTS
F237808 237808u --- NO COMMENTS
F237809 237809u --- NO COMMENTS
F237810 237810u --- NO COMMENTS
F237811 237811u --- NO COMMENTS
F237812 237812u --- NO COMMENTS
F237813 237813u --- NO COMMENTS
F237814 237814u --- NO COMMENTS
F237815 237815u --- NO COMMENTS
F237848 237848u --- NO COMMENTS
F237849 237849u --- NO COMMENTS
F237850 237850u --- NO COMMENTS
F237851 237851u --- NO COMMENTS
F237852 237852u --- NO COMMENTS
F237853 237853u --- NO COMMENTS
F237854 237854u --- NO COMMENTS
F237855 237855u --- NO COMMENTS
F237904 237904u --- NO COMMENTS
F237905 237905u --- NO COMMENTS
F237906 237906u --- NO COMMENTS
F237907 237907u --- NO COMMENTS
F237908 237908u --- NO COMMENTS
F237909 237909u --- NO COMMENTS
F237910 237910u --- NO COMMENTS
F237911 237911u --- NO COMMENTS
F237920 237920u --- NO COMMENTS
F237921 237921u --- NO COMMENTS
F237922 237922u --- NO COMMENTS
F237923 237923u --- NO COMMENTS
F237924 237924u --- NO COMMENTS
F237925 237925u --- NO COMMENTS
F237926 237926u --- NO COMMENTS
F237927 237927u --- NO COMMENTS
F237928 237928u --- NO COMMENTS
F237929 237929u --- NO COMMENTS
F237930 237930u --- NO COMMENTS
F237931 237931u --- NO COMMENTS
F237932 237932u --- NO COMMENTS
F237933 237933u --- NO COMMENTS
F237934 237934u --- NO COMMENTS
F237935 237935u --- NO COMMENTS
F237936 237936u --- NO COMMENTS
F237937 237937u --- NO COMMENTS
F237938 237938u --- NO COMMENTS
F237939 237939u --- NO COMMENTS
F237940 237940u --- NO COMMENTS
F237941 237941u --- NO COMMENTS
F237942 237942u --- NO COMMENTS
F237943 237943u --- NO COMMENTS
F237944 237944u --- NO COMMENTS
F237945 237945u --- NO COMMENTS
F237946 237946u --- NO COMMENTS
F237947 237947u --- NO COMMENTS
F237948 237948u --- NO COMMENTS
F237949 237949u --- NO COMMENTS
F237950 237950u --- NO COMMENTS
F237951 237951u --- NO COMMENTS
F237952 237952u --- NO COMMENTS
F237953 237953u --- NO COMMENTS
F237954 237954u --- NO COMMENTS
F237955 237955u --- NO COMMENTS
F237956 237956u --- NO COMMENTS
F237957 237957u --- NO COMMENTS
F237958 237958u --- NO COMMENTS
F237959 237959u --- NO COMMENTS
F237984 237984u --- NO COMMENTS
F237985 237985u --- NO COMMENTS
F237986 237986u --- NO COMMENTS
F237987 237987u --- NO COMMENTS
F237988 237988u --- NO COMMENTS
F237989 237989u --- NO COMMENTS
F237990 237990u --- NO COMMENTS
F237991 237991u --- NO COMMENTS
F237992 237992u --- NO COMMENTS
F237993 237993u --- NO COMMENTS
F237994 237994u --- NO COMMENTS
F237995 237995u --- NO COMMENTS
F237996 237996u --- NO COMMENTS
F237997 237997u --- NO COMMENTS
F237998 237998u --- NO COMMENTS
F237999 237999u --- NO COMMENTS
F238072 238072u --- NO COMMENTS
F238073 238073u --- NO COMMENTS
F238074 238074u --- NO COMMENTS
F238075 238075u --- NO COMMENTS
F238076 238076u --- NO COMMENTS
F238077 238077u --- NO COMMENTS
F238078 238078u --- NO COMMENTS
F238079 238079u --- NO COMMENTS
F238088 238088u --- NO COMMENTS
F238089 238089u --- NO COMMENTS
F238090 238090u --- NO COMMENTS
F238091 238091u --- NO COMMENTS
F238092 238092u --- NO COMMENTS
F238093 238093u --- NO COMMENTS
F238094 238094u --- NO COMMENTS
F238095 238095u --- NO COMMENTS
F238096 238096u --- NO COMMENTS
F238097 238097u --- NO COMMENTS
F238098 238098u --- NO COMMENTS
F238099 238099u --- NO COMMENTS
F238100 238100u --- NO COMMENTS
F238101 238101u --- NO COMMENTS
F238102 238102u --- NO COMMENTS
F238103 238103u --- NO COMMENTS
F238104 238104u --- NO COMMENTS
F238105 238105u --- NO COMMENTS
F238106 238106u --- NO COMMENTS
F238107 238107u --- NO COMMENTS
F238108 238108u --- NO COMMENTS
F238109 238109u --- NO COMMENTS
F238110 238110u --- NO COMMENTS
F238111 238111u --- NO COMMENTS
F238112 238112u --- NO COMMENTS
F238113 238113u --- NO COMMENTS
F238114 238114u --- NO COMMENTS
F238115 238115u --- NO COMMENTS
F238116 238116u --- NO COMMENTS
F238117 238117u --- NO COMMENTS
F238118 238118u --- NO COMMENTS
F238119 238119u --- NO COMMENTS
F238120 238120u --- NO COMMENTS
F238121 238121u --- NO COMMENTS
F238122 238122u --- NO COMMENTS
F238123 238123u --- NO COMMENTS
F238124 238124u --- NO COMMENTS
F238125 238125u --- NO COMMENTS
F238126 238126u --- NO COMMENTS
F238127 238127u --- NO COMMENTS
F238152 238152u --- NO COMMENTS
F238153 238153u --- NO COMMENTS
F238154 238154u --- NO COMMENTS
F238155 238155u --- NO COMMENTS
F238156 238156u --- NO COMMENTS
F238157 238157u --- NO COMMENTS
F238158 238158u --- NO COMMENTS
F238159 238159u --- NO COMMENTS
F238160 238160u --- NO COMMENTS
F238161 238161u --- NO COMMENTS
F238162 238162u --- NO COMMENTS
F238163 238163u --- NO COMMENTS
F238164 238164u --- NO COMMENTS
F238165 238165u --- NO COMMENTS
F238166 238166u --- NO COMMENTS
F238167 238167u --- NO COMMENTS
F238240 238240u --- NO COMMENTS
F238241 238241u --- NO COMMENTS
F238242 238242u --- NO COMMENTS
F238243 238243u --- NO COMMENTS
F238244 238244u --- NO COMMENTS
F238245 238245u --- NO COMMENTS
F238246 238246u --- NO COMMENTS
F238247 238247u --- NO COMMENTS
F238256 238256u --- NO COMMENTS
F238257 238257u --- NO COMMENTS
F238258 238258u --- NO COMMENTS
F238259 238259u --- NO COMMENTS
F238260 238260u --- NO COMMENTS
F238261 238261u --- NO COMMENTS
F238262 238262u --- NO COMMENTS
F238263 238263u --- NO COMMENTS
F238264 238264u --- NO COMMENTS
F238265 238265u --- NO COMMENTS
F238266 238266u --- NO COMMENTS
F238267 238267u --- NO COMMENTS
F238268 238268u --- NO COMMENTS
F238269 238269u --- NO COMMENTS
F238270 238270u --- NO COMMENTS
F238271 238271u --- NO COMMENTS
F238272 238272u --- NO COMMENTS
F238273 238273u --- NO COMMENTS
F238274 238274u --- NO COMMENTS
F238275 238275u --- NO COMMENTS
F238276 238276u --- NO COMMENTS
F238277 238277u --- NO COMMENTS
F238278 238278u --- NO COMMENTS
F238279 238279u --- NO COMMENTS
F238280 238280u --- NO COMMENTS
F238281 238281u --- NO COMMENTS
F238282 238282u --- NO COMMENTS
F238283 238283u --- NO COMMENTS
F238284 238284u --- NO COMMENTS
F238285 238285u --- NO COMMENTS
F238286 238286u --- NO COMMENTS
F238287 238287u --- NO COMMENTS
F238288 238288u --- NO COMMENTS
F238289 238289u --- NO COMMENTS
F238290 238290u --- NO COMMENTS
F238291 238291u --- NO COMMENTS
F238292 238292u --- NO COMMENTS
F238293 238293u --- NO COMMENTS
F238294 238294u --- NO COMMENTS
F238295 238295u --- NO COMMENTS
F238320 238320u --- NO COMMENTS
F238321 238321u --- NO COMMENTS
F238322 238322u --- NO COMMENTS
F238323 238323u --- NO COMMENTS
F238324 238324u --- NO COMMENTS
F238325 238325u --- NO COMMENTS
F238326 238326u --- NO COMMENTS
F238327 238327u --- NO COMMENTS
F238328 238328u --- NO COMMENTS
F238329 238329u --- NO COMMENTS
F238330 238330u --- NO COMMENTS
F238331 238331u --- NO COMMENTS
F238332 238332u --- NO COMMENTS
F238333 238333u --- NO COMMENTS
F238334 238334u --- NO COMMENTS
F238335 238335u --- NO COMMENTS
F238408 238408u --- NO COMMENTS
F238409 238409u --- NO COMMENTS
F238410 238410u --- NO COMMENTS
F238411 238411u --- NO COMMENTS
F238412 238412u --- NO COMMENTS
F238413 238413u --- NO COMMENTS
F238414 238414u --- NO COMMENTS
F238415 238415u --- NO COMMENTS
F238416 238416u --- NO COMMENTS
F238417 238417u --- NO COMMENTS
F238418 238418u --- NO COMMENTS
F238419 238419u --- NO COMMENTS
F238420 238420u --- NO COMMENTS
F238421 238421u --- NO COMMENTS
F238422 238422u --- NO COMMENTS
F238423 238423u --- NO COMMENTS
F238424 238424u --- NO COMMENTS
F238425 238425u --- NO COMMENTS
F238426 238426u --- NO COMMENTS
F238427 238427u --- NO COMMENTS
F238428 238428u --- NO COMMENTS
F238429 238429u --- NO COMMENTS
F238430 238430u --- NO COMMENTS
F238431 238431u --- NO COMMENTS
F238432 238432u --- NO COMMENTS
F238433 238433u --- NO COMMENTS
F238434 238434u --- NO COMMENTS
F238435 238435u --- NO COMMENTS
F238436 238436u --- NO COMMENTS
F238437 238437u --- NO COMMENTS
F238438 238438u --- NO COMMENTS
F238439 238439u --- NO COMMENTS
F238472 238472u --- NO COMMENTS
F238473 238473u --- NO COMMENTS
F238474 238474u --- NO COMMENTS
F238475 238475u --- NO COMMENTS
F238476 238476u --- NO COMMENTS
F238477 238477u --- NO COMMENTS
F238478 238478u --- NO COMMENTS
F238479 238479u --- NO COMMENTS
F238528 238528u --- NO COMMENTS
F238529 238529u --- NO COMMENTS
F238530 238530u --- NO COMMENTS
F238531 238531u --- NO COMMENTS
F238532 238532u --- NO COMMENTS
F238533 238533u --- NO COMMENTS
F238534 238534u --- NO COMMENTS
F238535 238535u --- NO COMMENTS
F238544 238544u --- NO COMMENTS
F238545 238545u --- NO COMMENTS
F238546 238546u --- NO COMMENTS
F238547 238547u --- NO COMMENTS
F238548 238548u --- NO COMMENTS
F238549 238549u --- NO COMMENTS
F238550 238550u --- NO COMMENTS
F238551 238551u --- NO COMMENTS
F238552 238552u --- NO COMMENTS
F238553 238553u --- NO COMMENTS
F238554 238554u --- NO COMMENTS
F238555 238555u --- NO COMMENTS
F238556 238556u --- NO COMMENTS
F238557 238557u --- NO COMMENTS
F238558 238558u --- NO COMMENTS
F238559 238559u --- NO COMMENTS
F238560 238560u --- NO COMMENTS
F238561 238561u --- NO COMMENTS
F238562 238562u --- NO COMMENTS
F238563 238563u --- NO COMMENTS
F238564 238564u --- NO COMMENTS
F238565 238565u --- NO COMMENTS
F238566 238566u --- NO COMMENTS
F238567 238567u --- NO COMMENTS
F238568 238568u --- NO COMMENTS
F238569 238569u --- NO COMMENTS
F238570 238570u --- NO COMMENTS
F238571 238571u --- NO COMMENTS
F238572 238572u --- NO COMMENTS
F238573 238573u --- NO COMMENTS
F238574 238574u --- NO COMMENTS
F238575 238575u --- NO COMMENTS
F238576 238576u --- NO COMMENTS
F238577 238577u --- NO COMMENTS
F238578 238578u --- NO COMMENTS
F238579 238579u --- NO COMMENTS
F238580 238580u --- NO COMMENTS
F238581 238581u --- NO COMMENTS
F238582 238582u --- NO COMMENTS
F238583 238583u --- NO COMMENTS
F238608 238608u --- NO COMMENTS
F238609 238609u --- NO COMMENTS
F238610 238610u --- NO COMMENTS
F238611 238611u --- NO COMMENTS
F238612 238612u --- NO COMMENTS
F238613 238613u --- NO COMMENTS
F238614 238614u --- NO COMMENTS
F238615 238615u --- NO COMMENTS
F238616 238616u --- NO COMMENTS
F238617 238617u --- NO COMMENTS
F238618 238618u --- NO COMMENTS
F238619 238619u --- NO COMMENTS
F238620 238620u --- NO COMMENTS
F238621 238621u --- NO COMMENTS
F238622 238622u --- NO COMMENTS
F238623 238623u --- NO COMMENTS
F238696 238696u --- NO COMMENTS
F238697 238697u --- NO COMMENTS
F238698 238698u --- NO COMMENTS
F238699 238699u --- NO COMMENTS
F238700 238700u --- NO COMMENTS
F238701 238701u --- NO COMMENTS
F238702 238702u --- NO COMMENTS
F238703 238703u --- NO COMMENTS
F238704 238704u --- NO COMMENTS
F238705 238705u --- NO COMMENTS
F238706 238706u --- NO COMMENTS
F238707 238707u --- NO COMMENTS
F238708 238708u --- NO COMMENTS
F238709 238709u --- NO COMMENTS
F238710 238710u --- NO COMMENTS
F238711 238711u --- NO COMMENTS
F238712 238712u --- NO COMMENTS
F238713 238713u --- NO COMMENTS
F238714 238714u --- NO COMMENTS
F238715 238715u --- NO COMMENTS
F238716 238716u --- NO COMMENTS
F238717 238717u --- NO COMMENTS
F238718 238718u --- NO COMMENTS
F238719 238719u --- NO COMMENTS
F238720 238720u --- NO COMMENTS
F238721 238721u --- NO COMMENTS
F238722 238722u --- NO COMMENTS
F238723 238723u --- NO COMMENTS
F238724 238724u --- NO COMMENTS
F238725 238725u --- NO COMMENTS
F238726 238726u --- NO COMMENTS
F238727 238727u --- NO COMMENTS
F238760 238760u --- NO COMMENTS
F238761 238761u --- NO COMMENTS
F238762 238762u --- NO COMMENTS
F238763 238763u --- NO COMMENTS
F238764 238764u --- NO COMMENTS
F238765 238765u --- NO COMMENTS
F238766 238766u --- NO COMMENTS
F238767 238767u --- NO COMMENTS
F238816 238816u --- NO COMMENTS
F238817 238817u --- NO COMMENTS
F238818 238818u --- NO COMMENTS
F238819 238819u --- NO COMMENTS
F238820 238820u --- NO COMMENTS
F238821 238821u --- NO COMMENTS
F238822 238822u --- NO COMMENTS
F238823 238823u --- NO COMMENTS
F238832 238832u --- NO COMMENTS
F238833 238833u --- NO COMMENTS
F238834 238834u --- NO COMMENTS
F238835 238835u --- NO COMMENTS
F238836 238836u --- NO COMMENTS
F238837 238837u --- NO COMMENTS
F238838 238838u --- NO COMMENTS
F238839 238839u --- NO COMMENTS
F238840 238840u --- NO COMMENTS
F238841 238841u --- NO COMMENTS
F238842 238842u --- NO COMMENTS
F238843 238843u --- NO COMMENTS
F238844 238844u --- NO COMMENTS
F238845 238845u --- NO COMMENTS
F238846 238846u --- NO COMMENTS
F238847 238847u --- NO COMMENTS
F238848 238848u --- NO COMMENTS
F238849 238849u --- NO COMMENTS
F238850 238850u --- NO COMMENTS
F238851 238851u --- NO COMMENTS
F238852 238852u --- NO COMMENTS
F238853 238853u --- NO COMMENTS
F238854 238854u --- NO COMMENTS
F238855 238855u --- NO COMMENTS
F238856 238856u --- NO COMMENTS
F238857 238857u --- NO COMMENTS
F238858 238858u --- NO COMMENTS
F238859 238859u --- NO COMMENTS
F238860 238860u --- NO COMMENTS
F238861 238861u --- NO COMMENTS
F238862 238862u --- NO COMMENTS
F238863 238863u --- NO COMMENTS
F238864 238864u --- NO COMMENTS
F238865 238865u --- NO COMMENTS
F238866 238866u --- NO COMMENTS
F238867 238867u --- NO COMMENTS
F238868 238868u --- NO COMMENTS
F238869 238869u --- NO COMMENTS
F238870 238870u --- NO COMMENTS
F238871 238871u --- NO COMMENTS
F238896 238896u --- NO COMMENTS
F238897 238897u --- NO COMMENTS
F238898 238898u --- NO COMMENTS
F238899 238899u --- NO COMMENTS
F238900 238900u --- NO COMMENTS
F238901 238901u --- NO COMMENTS
F238902 238902u --- NO COMMENTS
F238903 238903u --- NO COMMENTS
F238904 238904u --- NO COMMENTS
F238905 238905u --- NO COMMENTS
F238906 238906u --- NO COMMENTS
F238907 238907u --- NO COMMENTS
F238908 238908u --- NO COMMENTS
F238909 238909u --- NO COMMENTS
F238910 238910u --- NO COMMENTS
F238911 238911u --- NO COMMENTS
F238984 238984u --- NO COMMENTS
F238985 238985u --- NO COMMENTS
F238986 238986u --- NO COMMENTS
F238987 238987u --- NO COMMENTS
F238988 238988u --- NO COMMENTS
F238989 238989u --- NO COMMENTS
F238990 238990u --- NO COMMENTS
F238991 238991u --- NO COMMENTS
F239000 239000u --- NO COMMENTS
F239001 239001u --- NO COMMENTS
F239002 239002u --- NO COMMENTS
F239003 239003u --- NO COMMENTS
F239004 239004u --- NO COMMENTS
F239005 239005u --- NO COMMENTS
F239006 239006u --- NO COMMENTS
F239007 239007u --- NO COMMENTS
F239008 239008u --- NO COMMENTS
F239009 239009u --- NO COMMENTS
F239010 239010u --- NO COMMENTS
F239011 239011u --- NO COMMENTS
F239012 239012u --- NO COMMENTS
F239013 239013u --- NO COMMENTS
F239014 239014u --- NO COMMENTS
F239015 239015u --- NO COMMENTS
F239016 239016u --- NO COMMENTS
F239017 239017u --- NO COMMENTS
F239018 239018u --- NO COMMENTS
F239019 239019u --- NO COMMENTS
F239020 239020u --- NO COMMENTS
F239021 239021u --- NO COMMENTS
F239022 239022u --- NO COMMENTS
F239023 239023u --- NO COMMENTS
F239024 239024u --- NO COMMENTS
F239025 239025u --- NO COMMENTS
F239026 239026u --- NO COMMENTS
F239027 239027u --- NO COMMENTS
F239028 239028u --- NO COMMENTS
F239029 239029u --- NO COMMENTS
F239030 239030u --- NO COMMENTS
F239031 239031u --- NO COMMENTS
F239032 239032u --- NO COMMENTS
F239033 239033u --- NO COMMENTS
F239034 239034u --- NO COMMENTS
F239035 239035u --- NO COMMENTS
F239036 239036u --- NO COMMENTS
F239037 239037u --- NO COMMENTS
F239038 239038u --- NO COMMENTS
F239039 239039u --- NO COMMENTS
F239064 239064u --- NO COMMENTS
F239065 239065u --- NO COMMENTS
F239066 239066u --- NO COMMENTS
F239067 239067u --- NO COMMENTS
F239068 239068u --- NO COMMENTS
F239069 239069u --- NO COMMENTS
F239070 239070u --- NO COMMENTS
F239071 239071u --- NO COMMENTS
F239072 239072u --- NO COMMENTS
F239073 239073u --- NO COMMENTS
F239074 239074u --- NO COMMENTS
F239075 239075u --- NO COMMENTS
F239076 239076u --- NO COMMENTS
F239077 239077u --- NO COMMENTS
F239078 239078u --- NO COMMENTS
F239079 239079u --- NO COMMENTS
F2397 2397u --- NO COMMENTS
F2398 2398u --- NO COMMENTS
F2399 2399u --- NO COMMENTS
F0023 23u --- NO COMMENTS
F2404 2404u --- NO COMMENTS
F2405 2405u --- NO COMMENTS
F2406 2406u --- NO COMMENTS
F2407 2407u --- NO COMMENTS
F2409 2409u --- NO COMMENTS
F2415 2415u --- NO COMMENTS
F2421 2421u --- NO COMMENTS
F2423 2423u --- NO COMMENTS
F2424 2424u --- NO COMMENTS
F2428 2428u --- NO COMMENTS
F2431 2431u --- NO COMMENTS
F2432 2432u --- NO COMMENTS
F2437 2437u --- NO COMMENTS
F2438 2438u --- NO COMMENTS
F2444 2444u --- NO COMMENTS
F2445 2445u --- NO COMMENTS
F2446 2446u --- NO COMMENTS
F2447 2447u --- NO COMMENTS
F2451 2451u --- NO COMMENTS
F2458 2458u --- NO COMMENTS
F2459 2459u --- NO COMMENTS
F2460 2460u --- NO COMMENTS
F2467 2467u --- NO COMMENTS
F2469 2469u --- NO COMMENTS
F2470 2470u --- NO COMMENTS
F2471 2471u --- NO COMMENTS
F2472 2472u --- NO COMMENTS
F2473 2473u --- NO COMMENTS
F2474 2474u --- NO COMMENTS
F2475 2475u --- NO COMMENTS
F2476 2476u --- NO COMMENTS
F2477 2477u --- NO COMMENTS
F2480 2480u --- NO COMMENTS
F2481 2481u --- NO COMMENTS
F2497 2497u --- NO COMMENTS
F2498 2498u --- NO COMMENTS
F2499 2499u --- NO COMMENTS
F2500 2500u --- NO COMMENTS
F250152 250152u --- NO COMMENTS
F250153 250153u --- NO COMMENTS
F250154 250154u --- NO COMMENTS
F250155 250155u --- NO COMMENTS
F250156 250156u --- NO COMMENTS
F250157 250157u --- NO COMMENTS
F250158 250158u --- NO COMMENTS
F250159 250159u --- NO COMMENTS
F250160 250160u --- NO COMMENTS
F250161 250161u --- NO COMMENTS
F250162 250162u --- NO COMMENTS
F250163 250163u --- NO COMMENTS
F250164 250164u --- NO COMMENTS
F250165 250165u --- NO COMMENTS
F250166 250166u --- NO COMMENTS
F250167 250167u --- NO COMMENTS
F250168 250168u --- NO COMMENTS
F250169 250169u --- NO COMMENTS
F250170 250170u --- NO COMMENTS
F250171 250171u --- NO COMMENTS
F250172 250172u --- NO COMMENTS
F250173 250173u --- NO COMMENTS
F250174 250174u --- NO COMMENTS
F250175 250175u --- NO COMMENTS
F250176 250176u --- NO COMMENTS
F250177 250177u --- NO COMMENTS
F250178 250178u --- NO COMMENTS
F250179 250179u --- NO COMMENTS
F250180 250180u --- NO COMMENTS
F250181 250181u --- NO COMMENTS
F250182 250182u --- NO COMMENTS
F250183 250183u --- NO COMMENTS
F2501 2501u --- NO COMMENTS
F250216 250216u --- NO COMMENTS
F250217 250217u --- NO COMMENTS
F250218 250218u --- NO COMMENTS
F250219 250219u --- NO COMMENTS
F250220 250220u --- NO COMMENTS
F250221 250221u --- NO COMMENTS
F250222 250222u --- NO COMMENTS
F250223 250223u --- NO COMMENTS
F250272 250272u --- NO COMMENTS
F250273 250273u --- NO COMMENTS
F250274 250274u --- NO COMMENTS
F250275 250275u --- NO COMMENTS
F250276 250276u --- NO COMMENTS
F250277 250277u --- NO COMMENTS
F250278 250278u --- NO COMMENTS
F250279 250279u --- NO COMMENTS
F250280 250280u --- NO COMMENTS
F250281 250281u --- NO COMMENTS
F250282 250282u --- NO COMMENTS
F250283 250283u --- NO COMMENTS
F250284 250284u --- NO COMMENTS
F250285 250285u --- NO COMMENTS
F250286 250286u --- NO COMMENTS
F250287 250287u --- NO COMMENTS
F250288 250288u --- NO COMMENTS
F250289 250289u --- NO COMMENTS
F250290 250290u --- NO COMMENTS
F250291 250291u --- NO COMMENTS
F250292 250292u --- NO COMMENTS
F250293 250293u --- NO COMMENTS
F250294 250294u --- NO COMMENTS
F250295 250295u --- NO COMMENTS
F250296 250296u --- NO COMMENTS
F250297 250297u --- NO COMMENTS
F250298 250298u --- NO COMMENTS
F250299 250299u --- NO COMMENTS
F2502 2502u --- NO COMMENTS
F250300 250300u --- NO COMMENTS
F250301 250301u --- NO COMMENTS
F250302 250302u --- NO COMMENTS
F250303 250303u --- NO COMMENTS
F250336 250336u --- NO COMMENTS
F250337 250337u --- NO COMMENTS
F250338 250338u --- NO COMMENTS
F250339 250339u --- NO COMMENTS
F250340 250340u --- NO COMMENTS
F250341 250341u --- NO COMMENTS
F250342 250342u --- NO COMMENTS
F250343 250343u --- NO COMMENTS
F250392 250392u --- NO COMMENTS
F250393 250393u --- NO COMMENTS
F250394 250394u --- NO COMMENTS
F250395 250395u --- NO COMMENTS
F250396 250396u --- NO COMMENTS
F250397 250397u --- NO COMMENTS
F250398 250398u --- NO COMMENTS
F250399 250399u --- NO COMMENTS
F2503 2503u --- NO COMMENTS
F250400 250400u --- NO COMMENTS
F250401 250401u --- NO COMMENTS
F250402 250402u --- NO COMMENTS
F250403 250403u --- NO COMMENTS
F250404 250404u --- NO COMMENTS
F250405 250405u --- NO COMMENTS
F250406 250406u --- NO COMMENTS
F250407 250407u --- NO COMMENTS
F250408 250408u --- NO COMMENTS
F250409 250409u --- NO COMMENTS
F250410 250410u --- NO COMMENTS
F250411 250411u --- NO COMMENTS
F250412 250412u --- NO COMMENTS
F250413 250413u --- NO COMMENTS
F250414 250414u --- NO COMMENTS
F250415 250415u --- NO COMMENTS
F250416 250416u --- NO COMMENTS
F250417 250417u --- NO COMMENTS
F250418 250418u --- NO COMMENTS
F250419 250419u --- NO COMMENTS
F250420 250420u --- NO COMMENTS
F250421 250421u --- NO COMMENTS
F250422 250422u --- NO COMMENTS
F250423 250423u --- NO COMMENTS
F250456 250456u --- NO COMMENTS
F250457 250457u --- NO COMMENTS
F250458 250458u --- NO COMMENTS
F250459 250459u --- NO COMMENTS
F250460 250460u --- NO COMMENTS
F250461 250461u --- NO COMMENTS
F250462 250462u --- NO COMMENTS
F250463 250463u --- NO COMMENTS
F2504 2504u --- NO COMMENTS
F250512 250512u --- NO COMMENTS
F250513 250513u --- NO COMMENTS
F250514 250514u --- NO COMMENTS
F250515 250515u --- NO COMMENTS
F250516 250516u --- NO COMMENTS
F250517 250517u --- NO COMMENTS
F250518 250518u --- NO COMMENTS
F250519 250519u --- NO COMMENTS
F250520 250520u --- NO COMMENTS
F250521 250521u --- NO COMMENTS
F250522 250522u --- NO COMMENTS
F250523 250523u --- NO COMMENTS
F250524 250524u --- NO COMMENTS
F250525 250525u --- NO COMMENTS
F250526 250526u --- NO COMMENTS
F250527 250527u --- NO COMMENTS
F250528 250528u --- NO COMMENTS
F250529 250529u --- NO COMMENTS
F250530 250530u --- NO COMMENTS
F250531 250531u --- NO COMMENTS
F250532 250532u --- NO COMMENTS
F250533 250533u --- NO COMMENTS
F250534 250534u --- NO COMMENTS
F250535 250535u --- NO COMMENTS
F250536 250536u --- NO COMMENTS
F250537 250537u --- NO COMMENTS
F250538 250538u --- NO COMMENTS
F250539 250539u --- NO COMMENTS
F250540 250540u --- NO COMMENTS
F250541 250541u --- NO COMMENTS
F250542 250542u --- NO COMMENTS
F250543 250543u --- NO COMMENTS
F250576 250576u --- NO COMMENTS
F250577 250577u --- NO COMMENTS
F250578 250578u --- NO COMMENTS
F250579 250579u --- NO COMMENTS
F250580 250580u --- NO COMMENTS
F250581 250581u --- NO COMMENTS
F250582 250582u --- NO COMMENTS
F250583 250583u --- NO COMMENTS
F2505 2505u --- NO COMMENTS
F2506 2506u --- NO COMMENTS
F2507 2507u --- NO COMMENTS
F2508 2508u --- NO COMMENTS
F2511 2511u --- NO COMMENTS
F2514 2514u --- NO COMMENTS
F2531 2531u --- NO COMMENTS
F2532 2532u --- NO COMMENTS
F2533 2533u --- NO COMMENTS
F2534 2534u --- NO COMMENTS
F2542 2542u --- NO COMMENTS
F2543 2543u --- NO COMMENTS
F2547 2547u --- NO COMMENTS
F2548 2548u --- NO COMMENTS
F0254 254u --- NO COMMENTS
F2551 2551u --- NO COMMENTS
F2554 2554u --- NO COMMENTS
F2555 2555u --- NO COMMENTS
F2558 2558u --- NO COMMENTS
F2559 2559u --- NO COMMENTS
F0255 255u --- NO COMMENTS
F2560 2560u --- NO COMMENTS
F2561 2561u --- NO COMMENTS
F2562 2562u --- NO COMMENTS
F2563 2563u --- NO COMMENTS
F2568 2568u --- NO COMMENTS
F2569 2569u --- NO COMMENTS
F0256 256u --- NO COMMENTS
F2570 2570u --- NO COMMENTS
F2571 2571u --- NO COMMENTS
F2572 2572u --- NO COMMENTS
F2573 2573u --- NO COMMENTS
F257472 257472u --- NO COMMENTS
F257473 257473u --- NO COMMENTS
F257474 257474u --- NO COMMENTS
F257475 257475u --- NO COMMENTS
F257476 257476u --- NO COMMENTS
F257477 257477u --- NO COMMENTS
F257478 257478u --- NO COMMENTS
F257479 257479u --- NO COMMENTS
F257488 257488u --- NO COMMENTS
F257489 257489u --- NO COMMENTS
F257490 257490u --- NO COMMENTS
F257491 257491u --- NO COMMENTS
F257492 257492u --- NO COMMENTS
F257493 257493u --- NO COMMENTS
F257494 257494u --- NO COMMENTS
F257495 257495u --- NO COMMENTS
F257496 257496u --- NO COMMENTS
F257497 257497u --- NO COMMENTS
F257498 257498u --- NO COMMENTS
F257499 257499u --- NO COMMENTS
F2574 2574u --- NO COMMENTS
F257500 257500u --- NO COMMENTS
F257501 257501u --- NO COMMENTS
F257502 257502u --- NO COMMENTS
F257503 257503u --- NO COMMENTS
F257504 257504u --- NO COMMENTS
F257505 257505u --- NO COMMENTS
F257506 257506u --- NO COMMENTS
F257507 257507u --- NO COMMENTS
F257508 257508u --- NO COMMENTS
F257509 257509u --- NO COMMENTS
F257510 257510u --- NO COMMENTS
F257511 257511u --- NO COMMENTS
F257512 257512u --- NO COMMENTS
F257513 257513u --- NO COMMENTS
F257514 257514u --- NO COMMENTS
F257515 257515u --- NO COMMENTS
F257516 257516u --- NO COMMENTS
F257517 257517u --- NO COMMENTS
F257518 257518u --- NO COMMENTS
F257519 257519u --- NO COMMENTS
F257520 257520u --- NO COMMENTS
F257521 257521u --- NO COMMENTS
F257522 257522u --- NO COMMENTS
F257523 257523u --- NO COMMENTS
F257524 257524u --- NO COMMENTS
F257525 257525u --- NO COMMENTS
F257526 257526u --- NO COMMENTS
F257527 257527u --- NO COMMENTS
F257552 257552u --- NO COMMENTS
F257553 257553u --- NO COMMENTS
F257554 257554u --- NO COMMENTS
F257555 257555u --- NO COMMENTS
F257556 257556u --- NO COMMENTS
F257557 257557u --- NO COMMENTS
F257558 257558u --- NO COMMENTS
F257559 257559u --- NO COMMENTS
F257560 257560u --- NO COMMENTS
F257561 257561u --- NO COMMENTS
F257562 257562u --- NO COMMENTS
F257563 257563u --- NO COMMENTS
F257564 257564u --- NO COMMENTS
F257565 257565u --- NO COMMENTS
F257566 257566u --- NO COMMENTS
F257567 257567u --- NO COMMENTS
F2575 2575u --- NO COMMENTS
F257640 257640u --- NO COMMENTS
F257641 257641u --- NO COMMENTS
F257642 257642u --- NO COMMENTS
F257643 257643u --- NO COMMENTS
F257644 257644u --- NO COMMENTS
F257645 257645u --- NO COMMENTS
F257646 257646u --- NO COMMENTS
F257647 257647u --- NO COMMENTS
F257656 257656u --- NO COMMENTS
F257657 257657u --- NO COMMENTS
F257658 257658u --- NO COMMENTS
F257659 257659u --- NO COMMENTS
F257660 257660u --- NO COMMENTS
F257661 257661u --- NO COMMENTS
F257662 257662u --- NO COMMENTS
F257663 257663u --- NO COMMENTS
F257664 257664u --- NO COMMENTS
F257665 257665u --- NO COMMENTS
F257666 257666u --- NO COMMENTS
F257667 257667u --- NO COMMENTS
F257668 257668u --- NO COMMENTS
F257669 257669u --- NO COMMENTS
F257670 257670u --- NO COMMENTS
F257671 257671u --- NO COMMENTS
F257672 257672u --- NO COMMENTS
F257673 257673u --- NO COMMENTS
F257674 257674u --- NO COMMENTS
F257675 257675u --- NO COMMENTS
F257676 257676u --- NO COMMENTS
F257677 257677u --- NO COMMENTS
F257678 257678u --- NO COMMENTS
F257679 257679u --- NO COMMENTS
F257680 257680u --- NO COMMENTS
F257681 257681u --- NO COMMENTS
F257682 257682u --- NO COMMENTS
F257683 257683u --- NO COMMENTS
F257684 257684u --- NO COMMENTS
F257685 257685u --- NO COMMENTS
F257686 257686u --- NO COMMENTS
F257687 257687u --- NO COMMENTS
F257688 257688u --- NO COMMENTS
F257689 257689u --- NO COMMENTS
F257690 257690u --- NO COMMENTS
F257691 257691u --- NO COMMENTS
F257692 257692u --- NO COMMENTS
F257693 257693u --- NO COMMENTS
F257694 257694u --- NO COMMENTS
F257695 257695u --- NO COMMENTS
F2576 2576u --- NO COMMENTS
F257720 257720u --- NO COMMENTS
F257721 257721u --- NO COMMENTS
F257722 257722u --- NO COMMENTS
F257723 257723u --- NO COMMENTS
F257724 257724u --- NO COMMENTS
F257725 257725u --- NO COMMENTS
F257726 257726u --- NO COMMENTS
F257727 257727u --- NO COMMENTS
F257728 257728u --- NO COMMENTS
F257729 257729u --- NO COMMENTS
F257730 257730u --- NO COMMENTS
F257731 257731u --- NO COMMENTS
F257732 257732u --- NO COMMENTS
F257733 257733u --- NO COMMENTS
F257734 257734u --- NO COMMENTS
F257735 257735u --- NO COMMENTS
F2577 2577u --- NO COMMENTS
F257808 257808u --- NO COMMENTS
F257809 257809u --- NO COMMENTS
F257810 257810u --- NO COMMENTS
F257811 257811u --- NO COMMENTS
F257812 257812u --- NO COMMENTS
F257813 257813u --- NO COMMENTS
F257814 257814u --- NO COMMENTS
F257815 257815u --- NO COMMENTS
F257824 257824u --- NO COMMENTS
F257825 257825u --- NO COMMENTS
F257826 257826u --- NO COMMENTS
F257827 257827u --- NO COMMENTS
F257828 257828u --- NO COMMENTS
F257829 257829u --- NO COMMENTS
F257830 257830u --- NO COMMENTS
F257831 257831u --- NO COMMENTS
F257832 257832u --- NO COMMENTS
F257833 257833u --- NO COMMENTS
F257834 257834u --- NO COMMENTS
F257835 257835u --- NO COMMENTS
F257836 257836u --- NO COMMENTS
F257837 257837u --- NO COMMENTS
F257838 257838u --- NO COMMENTS
F257839 257839u --- NO COMMENTS
F257840 257840u --- NO COMMENTS
F257841 257841u --- NO COMMENTS
F257842 257842u --- NO COMMENTS
F257843 257843u --- NO COMMENTS
F257844 257844u --- NO COMMENTS
F257845 257845u --- NO COMMENTS
F257846 257846u --- NO COMMENTS
F257847 257847u --- NO COMMENTS
F257848 257848u --- NO COMMENTS
F257849 257849u --- NO COMMENTS
F257850 257850u --- NO COMMENTS
F257851 257851u --- NO COMMENTS
F257852 257852u --- NO COMMENTS
F257853 257853u --- NO COMMENTS
F257854 257854u --- NO COMMENTS
F257855 257855u --- NO COMMENTS
F257856 257856u --- NO COMMENTS
F257857 257857u --- NO COMMENTS
F257858 257858u --- NO COMMENTS
F257859 257859u --- NO COMMENTS
F257860 257860u --- NO COMMENTS
F257861 257861u --- NO COMMENTS
F257862 257862u --- NO COMMENTS
F257863 257863u --- NO COMMENTS
F257888 257888u --- NO COMMENTS
F257889 257889u --- NO COMMENTS
F257890 257890u --- NO COMMENTS
F257891 257891u --- NO COMMENTS
F257892 257892u --- NO COMMENTS
F257893 257893u --- NO COMMENTS
F257894 257894u --- NO COMMENTS
F257895 257895u --- NO COMMENTS
F257896 257896u --- NO COMMENTS
F257897 257897u --- NO COMMENTS
F257898 257898u --- NO COMMENTS
F257899 257899u --- NO COMMENTS
F257900 257900u --- NO COMMENTS
F257901 257901u --- NO COMMENTS
F257902 257902u --- NO COMMENTS
F257903 257903u --- NO COMMENTS
F257976 257976u --- NO COMMENTS
F257977 257977u --- NO COMMENTS
F257978 257978u --- NO COMMENTS
F257979 257979u --- NO COMMENTS
F257980 257980u --- NO COMMENTS
F257981 257981u --- NO COMMENTS
F257982 257982u --- NO COMMENTS
F257983 257983u --- NO COMMENTS
F257992 257992u --- NO COMMENTS
F257993 257993u --- NO COMMENTS
F257994 257994u --- NO COMMENTS
F257995 257995u --- NO COMMENTS
F257996 257996u --- NO COMMENTS
F257997 257997u --- NO COMMENTS
F257998 257998u --- NO COMMENTS
F257999 257999u --- NO COMMENTS
F2579 2579u --- NO COMMENTS
F0257 257u --- NO COMMENTS
F258000 258000u --- NO COMMENTS
F258001 258001u --- NO COMMENTS
F258002 258002u --- NO COMMENTS
F258003 258003u --- NO COMMENTS
F258004 258004u --- NO COMMENTS
F258005 258005u --- NO COMMENTS
F258006 258006u --- NO COMMENTS
F258007 258007u --- NO COMMENTS
F258008 258008u --- NO COMMENTS
F258009 258009u --- NO COMMENTS
F258010 258010u --- NO COMMENTS
F258011 258011u --- NO COMMENTS
F258012 258012u --- NO COMMENTS
F258013 258013u --- NO COMMENTS
F258014 258014u --- NO COMMENTS
F258015 258015u --- NO COMMENTS
F258016 258016u --- NO COMMENTS
F258017 258017u --- NO COMMENTS
F258018 258018u --- NO COMMENTS
F258019 258019u --- NO COMMENTS
F258020 258020u --- NO COMMENTS
F258021 258021u --- NO COMMENTS
F258022 258022u --- NO COMMENTS
F258023 258023u --- NO COMMENTS
F258024 258024u --- NO COMMENTS
F258025 258025u --- NO COMMENTS
F258026 258026u --- NO COMMENTS
F258027 258027u --- NO COMMENTS
F258028 258028u --- NO COMMENTS
F258029 258029u --- NO COMMENTS
F258030 258030u --- NO COMMENTS
F258031 258031u --- NO COMMENTS
F258056 258056u --- NO COMMENTS
F258057 258057u --- NO COMMENTS
F258058 258058u --- NO COMMENTS
F258059 258059u --- NO COMMENTS
F258060 258060u --- NO COMMENTS
F258061 258061u --- NO COMMENTS
F258062 258062u --- NO COMMENTS
F258063 258063u --- NO COMMENTS
F258064 258064u --- NO COMMENTS
F258065 258065u --- NO COMMENTS
F258066 258066u --- NO COMMENTS
F258067 258067u --- NO COMMENTS
F258068 258068u --- NO COMMENTS
F258069 258069u --- NO COMMENTS
F258070 258070u --- NO COMMENTS
F258071 258071u --- NO COMMENTS
F2580 2580u --- NO COMMENTS
F258144 258144u --- NO COMMENTS
F258145 258145u --- NO COMMENTS
F258146 258146u --- NO COMMENTS
F258147 258147u --- NO COMMENTS
F258148 258148u --- NO COMMENTS
F258149 258149u --- NO COMMENTS
F258150 258150u --- NO COMMENTS
F258151 258151u --- NO COMMENTS
F258160 258160u --- NO COMMENTS
F258161 258161u --- NO COMMENTS
F258162 258162u --- NO COMMENTS
F258163 258163u --- NO COMMENTS
F258164 258164u --- NO COMMENTS
F258165 258165u --- NO COMMENTS
F258166 258166u --- NO COMMENTS
F258167 258167u --- NO COMMENTS
F258168 258168u --- NO COMMENTS
F258169 258169u --- NO COMMENTS
F258170 258170u --- NO COMMENTS
F258171 258171u --- NO COMMENTS
F258172 258172u --- NO COMMENTS
F258173 258173u --- NO COMMENTS
F258174 258174u --- NO COMMENTS
F258175 258175u --- NO COMMENTS
F258176 258176u --- NO COMMENTS
F258177 258177u --- NO COMMENTS
F258178 258178u --- NO COMMENTS
F258179 258179u --- NO COMMENTS
F258180 258180u --- NO COMMENTS
F258181 258181u --- NO COMMENTS
F258182 258182u --- NO COMMENTS
F258183 258183u --- NO COMMENTS
F258184 258184u --- NO COMMENTS
F258185 258185u --- NO COMMENTS
F258186 258186u --- NO COMMENTS
F258187 258187u --- NO COMMENTS
F258188 258188u --- NO COMMENTS
F258189 258189u --- NO COMMENTS
F258190 258190u --- NO COMMENTS
F258191 258191u --- NO COMMENTS
F258192 258192u --- NO COMMENTS
F258193 258193u --- NO COMMENTS
F258194 258194u --- NO COMMENTS
F258195 258195u --- NO COMMENTS
F258196 258196u --- NO COMMENTS
F258197 258197u --- NO COMMENTS
F258198 258198u --- NO COMMENTS
F258199 258199u --- NO COMMENTS
F2581 2581u --- NO COMMENTS
F258224 258224u --- NO COMMENTS
F258225 258225u --- NO COMMENTS
F258226 258226u --- NO COMMENTS
F258227 258227u --- NO COMMENTS
F258228 258228u --- NO COMMENTS
F258229 258229u --- NO COMMENTS
F258230 258230u --- NO COMMENTS
F258231 258231u --- NO COMMENTS
F258232 258232u --- NO COMMENTS
F258233 258233u --- NO COMMENTS
F258234 258234u --- NO COMMENTS
F258235 258235u --- NO COMMENTS
F258236 258236u --- NO COMMENTS
F258237 258237u --- NO COMMENTS
F258238 258238u --- NO COMMENTS
F258239 258239u --- NO COMMENTS
F2582 2582u --- NO COMMENTS
F258312 258312u --- NO COMMENTS
F258313 258313u --- NO COMMENTS
F258314 258314u --- NO COMMENTS
F258315 258315u --- NO COMMENTS
F258316 258316u --- NO COMMENTS
F258317 258317u --- NO COMMENTS
F258318 258318u --- NO COMMENTS
F258319 258319u --- NO COMMENTS
F258328 258328u --- NO COMMENTS
F258329 258329u --- NO COMMENTS
F258330 258330u --- NO COMMENTS
F258331 258331u --- NO COMMENTS
F258332 258332u --- NO COMMENTS
F258333 258333u --- NO COMMENTS
F258334 258334u --- NO COMMENTS
F258335 258335u --- NO COMMENTS
F258336 258336u --- NO COMMENTS
F258337 258337u --- NO COMMENTS
F258338 258338u --- NO COMMENTS
F258339 258339u --- NO COMMENTS
F258340 258340u --- NO COMMENTS
F258341 258341u --- NO COMMENTS
F258342 258342u --- NO COMMENTS
F258343 258343u --- NO COMMENTS
F258344 258344u --- NO COMMENTS
F258345 258345u --- NO COMMENTS
F258346 258346u --- NO COMMENTS
F258347 258347u --- NO COMMENTS
F258348 258348u --- NO COMMENTS
F258349 258349u --- NO COMMENTS
F258350 258350u --- NO COMMENTS
F258351 258351u --- NO COMMENTS
F258352 258352u --- NO COMMENTS
F258353 258353u --- NO COMMENTS
F258354 258354u --- NO COMMENTS
F258355 258355u --- NO COMMENTS
F258356 258356u --- NO COMMENTS
F258357 258357u --- NO COMMENTS
F258358 258358u --- NO COMMENTS
F258359 258359u --- NO COMMENTS
F258360 258360u --- NO COMMENTS
F258361 258361u --- NO COMMENTS
F258362 258362u --- NO COMMENTS
F258363 258363u --- NO COMMENTS
F258364 258364u --- NO COMMENTS
F258365 258365u --- NO COMMENTS
F258366 258366u --- NO COMMENTS
F258367 258367u --- NO COMMENTS
F258392 258392u --- NO COMMENTS
F258393 258393u --- NO COMMENTS
F258394 258394u --- NO COMMENTS
F258395 258395u --- NO COMMENTS
F258396 258396u --- NO COMMENTS
F258397 258397u --- NO COMMENTS
F258398 258398u --- NO COMMENTS
F258399 258399u --- NO COMMENTS
F2583 2583u --- NO COMMENTS
F258400 258400u --- NO COMMENTS
F258401 258401u --- NO COMMENTS
F258402 258402u --- NO COMMENTS
F258403 258403u --- NO COMMENTS
F258404 258404u --- NO COMMENTS
F258405 258405u --- NO COMMENTS
F258406 258406u --- NO COMMENTS
F258407 258407u --- NO COMMENTS
F258480 258480u --- NO COMMENTS
F258481 258481u --- NO COMMENTS
F258482 258482u --- NO COMMENTS
F258483 258483u --- NO COMMENTS
F258484 258484u --- NO COMMENTS
F258485 258485u --- NO COMMENTS
F258486 258486u --- NO COMMENTS
F258487 258487u --- NO COMMENTS
F258496 258496u --- NO COMMENTS
F258497 258497u --- NO COMMENTS
F258498 258498u --- NO COMMENTS
F258499 258499u --- NO COMMENTS
F2584 2584u --- NO COMMENTS
F258500 258500u --- NO COMMENTS
F258501 258501u --- NO COMMENTS
F258502 258502u --- NO COMMENTS
F258503 258503u --- NO COMMENTS
F258504 258504u --- NO COMMENTS
F258505 258505u --- NO COMMENTS
F258506 258506u --- NO COMMENTS
F258507 258507u --- NO COMMENTS
F258508 258508u --- NO COMMENTS
F258509 258509u --- NO COMMENTS
F258510 258510u --- NO COMMENTS
F258511 258511u --- NO COMMENTS
F258512 258512u --- NO COMMENTS
F258513 258513u --- NO COMMENTS
F258514 258514u --- NO COMMENTS
F258515 258515u --- NO COMMENTS
F258516 258516u --- NO COMMENTS
F258517 258517u --- NO COMMENTS
F258518 258518u --- NO COMMENTS
F258519 258519u --- NO COMMENTS
F258520 258520u --- NO COMMENTS
F258521 258521u --- NO COMMENTS
F258522 258522u --- NO COMMENTS
F258523 258523u --- NO COMMENTS
F258524 258524u --- NO COMMENTS
F258525 258525u --- NO COMMENTS
F258526 258526u --- NO COMMENTS
F258527 258527u --- NO COMMENTS
F258528 258528u --- NO COMMENTS
F258529 258529u --- NO COMMENTS
F258530 258530u --- NO COMMENTS
F258531 258531u --- NO COMMENTS
F258532 258532u --- NO COMMENTS
F258533 258533u --- NO COMMENTS
F258534 258534u --- NO COMMENTS
F258535 258535u --- NO COMMENTS
F258560 258560u --- NO COMMENTS
F258561 258561u --- NO COMMENTS
F258562 258562u --- NO COMMENTS
F258563 258563u --- NO COMMENTS
F258564 258564u --- NO COMMENTS
F258565 258565u --- NO COMMENTS
F258566 258566u --- NO COMMENTS
F258567 258567u --- NO COMMENTS
F258568 258568u --- NO COMMENTS
F258569 258569u --- NO COMMENTS
F258570 258570u --- NO COMMENTS
F258571 258571u --- NO COMMENTS
F258572 258572u --- NO COMMENTS
F258573 258573u --- NO COMMENTS
F258574 258574u --- NO COMMENTS
F258575 258575u --- NO COMMENTS
F2585 2585u --- NO COMMENTS
F2589 2589u --- NO COMMENTS
F2592 2592u --- NO COMMENTS
F2593 2593u --- NO COMMENTS
F2595 2595u --- NO COMMENTS
F2596 2596u --- NO COMMENTS
F2597 2597u --- NO COMMENTS
F2598 2598u --- NO COMMENTS
F2599 2599u --- NO COMMENTS
F2603 2603u --- NO COMMENTS
F2605 2605u --- NO COMMENTS
F2629 2629u --- NO COMMENTS
F2630 2630u --- NO COMMENTS
F2631 2631u --- NO COMMENTS
F2632 2632u --- NO COMMENTS
F2633 2633u --- NO COMMENTS
F2634 2634u --- NO COMMENTS
F2635 2635u --- NO COMMENTS
F2636 2636u --- NO COMMENTS
F2637 2637u --- NO COMMENTS
F2638 2638u --- NO COMMENTS
F2639 2639u --- NO COMMENTS
F2640 2640u --- NO COMMENTS
F2641 2641u --- NO COMMENTS
F2642 2642u --- NO COMMENTS
F2646 2646u --- NO COMMENTS
F2647 2647u --- NO COMMENTS
F2650 2650u --- NO COMMENTS
F265392 265392u --- NO COMMENTS
F265393 265393u --- NO COMMENTS
F265394 265394u --- NO COMMENTS
F265395 265395u --- NO COMMENTS
F265396 265396u --- NO COMMENTS
F265397 265397u --- NO COMMENTS
F265398 265398u --- NO COMMENTS
F265399 265399u --- NO COMMENTS
F265408 265408u --- NO COMMENTS
F265409 265409u --- NO COMMENTS
F265410 265410u --- NO COMMENTS
F265411 265411u --- NO COMMENTS
F265412 265412u --- NO COMMENTS
F265413 265413u --- NO COMMENTS
F265414 265414u --- NO COMMENTS
F265415 265415u --- NO COMMENTS
F265416 265416u --- NO COMMENTS
F265417 265417u --- NO COMMENTS
F265418 265418u --- NO COMMENTS
F265419 265419u --- NO COMMENTS
F265420 265420u --- NO COMMENTS
F265421 265421u --- NO COMMENTS
F265422 265422u --- NO COMMENTS
F265423 265423u --- NO COMMENTS
F265424 265424u --- NO COMMENTS
F265425 265425u --- NO COMMENTS
F265426 265426u --- NO COMMENTS
F265427 265427u --- NO COMMENTS
F265428 265428u --- NO COMMENTS
F265429 265429u --- NO COMMENTS
F265430 265430u --- NO COMMENTS
F265431 265431u --- NO COMMENTS
F265432 265432u --- NO COMMENTS
F265433 265433u --- NO COMMENTS
F265434 265434u --- NO COMMENTS
F265435 265435u --- NO COMMENTS
F265436 265436u --- NO COMMENTS
F265437 265437u --- NO COMMENTS
F265438 265438u --- NO COMMENTS
F265439 265439u --- NO COMMENTS
F265440 265440u --- NO COMMENTS
F265441 265441u --- NO COMMENTS
F265442 265442u --- NO COMMENTS
F265443 265443u --- NO COMMENTS
F265444 265444u --- NO COMMENTS
F265445 265445u --- NO COMMENTS
F265446 265446u --- NO COMMENTS
F265447 265447u --- NO COMMENTS
F265472 265472u --- NO COMMENTS
F265473 265473u --- NO COMMENTS
F265474 265474u --- NO COMMENTS
F265475 265475u --- NO COMMENTS
F265476 265476u --- NO COMMENTS
F265477 265477u --- NO COMMENTS
F265478 265478u --- NO COMMENTS
F265479 265479u --- NO COMMENTS
F265480 265480u --- NO COMMENTS
F265481 265481u --- NO COMMENTS
F265482 265482u --- NO COMMENTS
F265483 265483u --- NO COMMENTS
F265484 265484u --- NO COMMENTS
F265485 265485u --- NO COMMENTS
F265486 265486u --- NO COMMENTS
F265487 265487u --- NO COMMENTS
F265560 265560u --- NO COMMENTS
F265561 265561u --- NO COMMENTS
F265562 265562u --- NO COMMENTS
F265563 265563u --- NO COMMENTS
F265564 265564u --- NO COMMENTS
F265565 265565u --- NO COMMENTS
F265566 265566u --- NO COMMENTS
F265567 265567u --- NO COMMENTS
F265576 265576u --- NO COMMENTS
F265577 265577u --- NO COMMENTS
F265578 265578u --- NO COMMENTS
F265579 265579u --- NO COMMENTS
F265580 265580u --- NO COMMENTS
F265581 265581u --- NO COMMENTS
F265582 265582u --- NO COMMENTS
F265583 265583u --- NO COMMENTS
F265584 265584u --- NO COMMENTS
F265585 265585u --- NO COMMENTS
F265586 265586u --- NO COMMENTS
F265587 265587u --- NO COMMENTS
F265588 265588u --- NO COMMENTS
F265589 265589u --- NO COMMENTS
F265590 265590u --- NO COMMENTS
F265591 265591u --- NO COMMENTS
F265592 265592u --- NO COMMENTS
F265593 265593u --- NO COMMENTS
F265594 265594u --- NO COMMENTS
F265595 265595u --- NO COMMENTS
F265596 265596u --- NO COMMENTS
F265597 265597u --- NO COMMENTS
F265598 265598u --- NO COMMENTS
F265599 265599u --- NO COMMENTS
F265600 265600u --- NO COMMENTS
F265601 265601u --- NO COMMENTS
F265602 265602u --- NO COMMENTS
F265603 265603u --- NO COMMENTS
F265604 265604u --- NO COMMENTS
F265605 265605u --- NO COMMENTS
F265606 265606u --- NO COMMENTS
F265607 265607u --- NO COMMENTS
F265608 265608u --- NO COMMENTS
F265609 265609u --- NO COMMENTS
F265610 265610u --- NO COMMENTS
F265611 265611u --- NO COMMENTS
F265612 265612u --- NO COMMENTS
F265613 265613u --- NO COMMENTS
F265614 265614u --- NO COMMENTS
F265615 265615u --- NO COMMENTS
F265640 265640u --- NO COMMENTS
F265641 265641u --- NO COMMENTS
F265642 265642u --- NO COMMENTS
F265643 265643u --- NO COMMENTS
F265644 265644u --- NO COMMENTS
F265645 265645u --- NO COMMENTS
F265646 265646u --- NO COMMENTS
F265647 265647u --- NO COMMENTS
F265648 265648u --- NO COMMENTS
F265649 265649u --- NO COMMENTS
F265650 265650u --- NO COMMENTS
F265651 265651u --- NO COMMENTS
F265652 265652u --- NO COMMENTS
F265653 265653u --- NO COMMENTS
F265654 265654u --- NO COMMENTS
F265655 265655u --- NO COMMENTS
F2656 2656u --- NO COMMENTS
F265728 265728u --- NO COMMENTS
F265729 265729u --- NO COMMENTS
F265730 265730u --- NO COMMENTS
F265731 265731u --- NO COMMENTS
F265732 265732u --- NO COMMENTS
F265733 265733u --- NO COMMENTS
F265734 265734u --- NO COMMENTS
F265735 265735u --- NO COMMENTS
F265744 265744u --- NO COMMENTS
F265745 265745u --- NO COMMENTS
F265746 265746u --- NO COMMENTS
F265747 265747u --- NO COMMENTS
F265748 265748u --- NO COMMENTS
F265749 265749u --- NO COMMENTS
F265750 265750u --- NO COMMENTS
F265751 265751u --- NO COMMENTS
F265752 265752u --- NO COMMENTS
F265753 265753u --- NO COMMENTS
F265754 265754u --- NO COMMENTS
F265755 265755u --- NO COMMENTS
F265756 265756u --- NO COMMENTS
F265757 265757u --- NO COMMENTS
F265758 265758u --- NO COMMENTS
F265759 265759u --- NO COMMENTS
F265760 265760u --- NO COMMENTS
F265761 265761u --- NO COMMENTS
F265762 265762u --- NO COMMENTS
F265763 265763u --- NO COMMENTS
F265764 265764u --- NO COMMENTS
F265765 265765u --- NO COMMENTS
F265766 265766u --- NO COMMENTS
F265767 265767u --- NO COMMENTS
F265768 265768u --- NO COMMENTS
F265769 265769u --- NO COMMENTS
F265770 265770u --- NO COMMENTS
F265771 265771u --- NO COMMENTS
F265772 265772u --- NO COMMENTS
F265773 265773u --- NO COMMENTS
F265774 265774u --- NO COMMENTS
F265775 265775u --- NO COMMENTS
F265776 265776u --- NO COMMENTS
F265777 265777u --- NO COMMENTS
F265778 265778u --- NO COMMENTS
F265779 265779u --- NO COMMENTS
F265780 265780u --- NO COMMENTS
F265781 265781u --- NO COMMENTS
F265782 265782u --- NO COMMENTS
F265783 265783u --- NO COMMENTS
F265808 265808u --- NO COMMENTS
F265809 265809u --- NO COMMENTS
F265810 265810u --- NO COMMENTS
F265811 265811u --- NO COMMENTS
F265812 265812u --- NO COMMENTS
F265813 265813u --- NO COMMENTS
F265814 265814u --- NO COMMENTS
F265815 265815u --- NO COMMENTS
F265816 265816u --- NO COMMENTS
F265817 265817u --- NO COMMENTS
F265818 265818u --- NO COMMENTS
F265819 265819u --- NO COMMENTS
F265820 265820u --- NO COMMENTS
F265821 265821u --- NO COMMENTS
F265822 265822u --- NO COMMENTS
F265823 265823u --- NO COMMENTS
F265896 265896u --- NO COMMENTS
F265897 265897u --- NO COMMENTS
F265898 265898u --- NO COMMENTS
F265899 265899u --- NO COMMENTS
F2658 2658u --- NO COMMENTS
F265900 265900u --- NO COMMENTS
F265901 265901u --- NO COMMENTS
F265902 265902u --- NO COMMENTS
F265903 265903u --- NO COMMENTS
F265912 265912u --- NO COMMENTS
F265913 265913u --- NO COMMENTS
F265914 265914u --- NO COMMENTS
F265915 265915u --- NO COMMENTS
F265916 265916u --- NO COMMENTS
F265917 265917u --- NO COMMENTS
F265918 265918u --- NO COMMENTS
F265919 265919u --- NO COMMENTS
F265920 265920u --- NO COMMENTS
F265921 265921u --- NO COMMENTS
F265922 265922u --- NO COMMENTS
F265923 265923u --- NO COMMENTS
F265924 265924u --- NO COMMENTS
F265925 265925u --- NO COMMENTS
F265926 265926u --- NO COMMENTS
F265927 265927u --- NO COMMENTS
F265928 265928u --- NO COMMENTS
F265929 265929u --- NO COMMENTS
F265930 265930u --- NO COMMENTS
F265931 265931u --- NO COMMENTS
F265932 265932u --- NO COMMENTS
F265933 265933u --- NO COMMENTS
F265934 265934u --- NO COMMENTS
F265935 265935u --- NO COMMENTS
F265936 265936u --- NO COMMENTS
F265937 265937u --- NO COMMENTS
F265938 265938u --- NO COMMENTS
F265939 265939u --- NO COMMENTS
F265940 265940u --- NO COMMENTS
F265941 265941u --- NO COMMENTS
F265942 265942u --- NO COMMENTS
F265943 265943u --- NO COMMENTS
F265944 265944u --- NO COMMENTS
F265945 265945u --- NO COMMENTS
F265946 265946u --- NO COMMENTS
F265947 265947u --- NO COMMENTS
F265948 265948u --- NO COMMENTS
F265949 265949u --- NO COMMENTS
F265950 265950u --- NO COMMENTS
F265951 265951u --- NO COMMENTS
F265976 265976u --- NO COMMENTS
F265977 265977u --- NO COMMENTS
F265978 265978u --- NO COMMENTS
F265979 265979u --- NO COMMENTS
F265980 265980u --- NO COMMENTS
F265981 265981u --- NO COMMENTS
F265982 265982u --- NO COMMENTS
F265983 265983u --- NO COMMENTS
F265984 265984u --- NO COMMENTS
F265985 265985u --- NO COMMENTS
F265986 265986u --- NO COMMENTS
F265987 265987u --- NO COMMENTS
F265988 265988u --- NO COMMENTS
F265989 265989u --- NO COMMENTS
F265990 265990u --- NO COMMENTS
F265991 265991u --- NO COMMENTS
F2659 2659u --- NO COMMENTS
F266064 266064u --- NO COMMENTS
F266065 266065u --- NO COMMENTS
F266066 266066u --- NO COMMENTS
F266067 266067u --- NO COMMENTS
F266068 266068u --- NO COMMENTS
F266069 266069u --- NO COMMENTS
F266070 266070u --- NO COMMENTS
F266071 266071u --- NO COMMENTS
F266080 266080u --- NO COMMENTS
F266081 266081u --- NO COMMENTS
F266082 266082u --- NO COMMENTS
F266083 266083u --- NO COMMENTS
F266084 266084u --- NO COMMENTS
F266085 266085u --- NO COMMENTS
F266086 266086u --- NO COMMENTS
F266087 266087u --- NO COMMENTS
F266088 266088u --- NO COMMENTS
F266089 266089u --- NO COMMENTS
F266090 266090u --- NO COMMENTS
F266091 266091u --- NO COMMENTS
F266092 266092u --- NO COMMENTS
F266093 266093u --- NO COMMENTS
F266094 266094u --- NO COMMENTS
F266095 266095u --- NO COMMENTS
F266096 266096u --- NO COMMENTS
F266097 266097u --- NO COMMENTS
F266098 266098u --- NO COMMENTS
F266099 266099u --- NO COMMENTS
F2660 2660u --- NO COMMENTS
F266100 266100u --- NO COMMENTS
F266101 266101u --- NO COMMENTS
F266102 266102u --- NO COMMENTS
F266103 266103u --- NO COMMENTS
F266104 266104u --- NO COMMENTS
F266105 266105u --- NO COMMENTS
F266106 266106u --- NO COMMENTS
F266107 266107u --- NO COMMENTS
F266108 266108u --- NO COMMENTS
F266109 266109u --- NO COMMENTS
F266110 266110u --- NO COMMENTS
F266111 266111u --- NO COMMENTS
F266112 266112u --- NO COMMENTS
F266113 266113u --- NO COMMENTS
F266114 266114u --- NO COMMENTS
F266115 266115u --- NO COMMENTS
F266116 266116u --- NO COMMENTS
F266117 266117u --- NO COMMENTS
F266118 266118u --- NO COMMENTS
F266119 266119u --- NO COMMENTS
F266144 266144u --- NO COMMENTS
F266145 266145u --- NO COMMENTS
F266146 266146u --- NO COMMENTS
F266147 266147u --- NO COMMENTS
F266148 266148u --- NO COMMENTS
F266149 266149u --- NO COMMENTS
F266150 266150u --- NO COMMENTS
F266151 266151u --- NO COMMENTS
F266152 266152u --- NO COMMENTS
F266153 266153u --- NO COMMENTS
F266154 266154u --- NO COMMENTS
F266155 266155u --- NO COMMENTS
F266156 266156u --- NO COMMENTS
F266157 266157u --- NO COMMENTS
F266158 266158u --- NO COMMENTS
F266159 266159u --- NO COMMENTS
F2661 2661u --- NO COMMENTS
F266232 266232u --- NO COMMENTS
F266233 266233u --- NO COMMENTS
F266234 266234u --- NO COMMENTS
F266235 266235u --- NO COMMENTS
F266236 266236u --- NO COMMENTS
F266237 266237u --- NO COMMENTS
F266238 266238u --- NO COMMENTS
F266239 266239u --- NO COMMENTS
F266248 266248u --- NO COMMENTS
F266249 266249u --- NO COMMENTS
F266250 266250u --- NO COMMENTS
F266251 266251u --- NO COMMENTS
F266252 266252u --- NO COMMENTS
F266253 266253u --- NO COMMENTS
F266254 266254u --- NO COMMENTS
F266255 266255u --- NO COMMENTS
F266256 266256u --- NO COMMENTS
F266257 266257u --- NO COMMENTS
F266258 266258u --- NO COMMENTS
F266259 266259u --- NO COMMENTS
F266260 266260u --- NO COMMENTS
F266261 266261u --- NO COMMENTS
F266262 266262u --- NO COMMENTS
F266263 266263u --- NO COMMENTS
F266264 266264u --- NO COMMENTS
F266265 266265u --- NO COMMENTS
F266266 266266u --- NO COMMENTS
F266267 266267u --- NO COMMENTS
F266268 266268u --- NO COMMENTS
F266269 266269u --- NO COMMENTS
F266270 266270u --- NO COMMENTS
F266271 266271u --- NO COMMENTS
F266272 266272u --- NO COMMENTS
F266273 266273u --- NO COMMENTS
F266274 266274u --- NO COMMENTS
F266275 266275u --- NO COMMENTS
F266276 266276u --- NO COMMENTS
F266277 266277u --- NO COMMENTS
F266278 266278u --- NO COMMENTS
F266279 266279u --- NO COMMENTS
F266280 266280u --- NO COMMENTS
F266281 266281u --- NO COMMENTS
F266282 266282u --- NO COMMENTS
F266283 266283u --- NO COMMENTS
F266284 266284u --- NO COMMENTS
F266285 266285u --- NO COMMENTS
F266286 266286u --- NO COMMENTS
F266287 266287u --- NO COMMENTS
F2662 2662u --- NO COMMENTS
F266312 266312u --- NO COMMENTS
F266313 266313u --- NO COMMENTS
F266314 266314u --- NO COMMENTS
F266315 266315u --- NO COMMENTS
F266316 266316u --- NO COMMENTS
F266317 266317u --- NO COMMENTS
F266318 266318u --- NO COMMENTS
F266319 266319u --- NO COMMENTS
F266320 266320u --- NO COMMENTS
F266321 266321u --- NO COMMENTS
F266322 266322u --- NO COMMENTS
F266323 266323u --- NO COMMENTS
F266324 266324u --- NO COMMENTS
F266325 266325u --- NO COMMENTS
F266326 266326u --- NO COMMENTS
F266327 266327u --- NO COMMENTS
F266400 266400u --- NO COMMENTS
F266401 266401u --- NO COMMENTS
F266402 266402u --- NO COMMENTS
F266403 266403u --- NO COMMENTS
F266404 266404u --- NO COMMENTS
F266405 266405u --- NO COMMENTS
F266406 266406u --- NO COMMENTS
F266407 266407u --- NO COMMENTS
F266416 266416u --- NO COMMENTS
F266417 266417u --- NO COMMENTS
F266418 266418u --- NO COMMENTS
F266419 266419u --- NO COMMENTS
F266420 266420u --- NO COMMENTS
F266421 266421u --- NO COMMENTS
F266422 266422u --- NO COMMENTS
F266423 266423u --- NO COMMENTS
F266424 266424u --- NO COMMENTS
F266425 266425u --- NO COMMENTS
F266426 266426u --- NO COMMENTS
F266427 266427u --- NO COMMENTS
F266428 266428u --- NO COMMENTS
F266429 266429u --- NO COMMENTS
F266430 266430u --- NO COMMENTS
F266431 266431u --- NO COMMENTS
F266432 266432u --- NO COMMENTS
F266433 266433u --- NO COMMENTS
F266434 266434u --- NO COMMENTS
F266435 266435u --- NO COMMENTS
F266436 266436u --- NO COMMENTS
F266437 266437u --- NO COMMENTS
F266438 266438u --- NO COMMENTS
F266439 266439u --- NO COMMENTS
F266440 266440u --- NO COMMENTS
F266441 266441u --- NO COMMENTS
F266442 266442u --- NO COMMENTS
F266443 266443u --- NO COMMENTS
F266444 266444u --- NO COMMENTS
F266445 266445u --- NO COMMENTS
F266446 266446u --- NO COMMENTS
F266447 266447u --- NO COMMENTS
F266448 266448u --- NO COMMENTS
F266449 266449u --- NO COMMENTS
F266450 266450u --- NO COMMENTS
F266451 266451u --- NO COMMENTS
F266452 266452u --- NO COMMENTS
F266453 266453u --- NO COMMENTS
F266454 266454u --- NO COMMENTS
F266455 266455u --- NO COMMENTS
F266480 266480u --- NO COMMENTS
F266481 266481u --- NO COMMENTS
F266482 266482u --- NO COMMENTS
F266483 266483u --- NO COMMENTS
F266484 266484u --- NO COMMENTS
F266485 266485u --- NO COMMENTS
F266486 266486u --- NO COMMENTS
F266487 266487u --- NO COMMENTS
F266488 266488u --- NO COMMENTS
F266489 266489u --- NO COMMENTS
F266490 266490u --- NO COMMENTS
F266491 266491u --- NO COMMENTS
F266492 266492u --- NO COMMENTS
F266493 266493u --- NO COMMENTS
F266494 266494u --- NO COMMENTS
F266495 266495u --- NO COMMENTS
F266568 266568u --- NO COMMENTS
F266569 266569u --- NO COMMENTS
F266570 266570u --- NO COMMENTS
F266571 266571u --- NO COMMENTS
F266572 266572u --- NO COMMENTS
F266573 266573u --- NO COMMENTS
F266574 266574u --- NO COMMENTS
F266575 266575u --- NO COMMENTS
F266584 266584u --- NO COMMENTS
F266585 266585u --- NO COMMENTS
F266586 266586u --- NO COMMENTS
F266587 266587u --- NO COMMENTS
F266588 266588u --- NO COMMENTS
F266589 266589u --- NO COMMENTS
F266590 266590u --- NO COMMENTS
F266591 266591u --- NO COMMENTS
F266592 266592u --- NO COMMENTS
F266593 266593u --- NO COMMENTS
F266594 266594u --- NO COMMENTS
F266595 266595u --- NO COMMENTS
F266596 266596u --- NO COMMENTS
F266597 266597u --- NO COMMENTS
F266598 266598u --- NO COMMENTS
F266599 266599u --- NO COMMENTS
F266600 266600u --- NO COMMENTS
F266601 266601u --- NO COMMENTS
F266602 266602u --- NO COMMENTS
F266603 266603u --- NO COMMENTS
F266604 266604u --- NO COMMENTS
F266605 266605u --- NO COMMENTS
F266606 266606u --- NO COMMENTS
F266607 266607u --- NO COMMENTS
F266608 266608u --- NO COMMENTS
F266609 266609u --- NO COMMENTS
F266610 266610u --- NO COMMENTS
F266611 266611u --- NO COMMENTS
F266612 266612u --- NO COMMENTS
F266613 266613u --- NO COMMENTS
F266614 266614u --- NO COMMENTS
F266615 266615u --- NO COMMENTS
F266616 266616u --- NO COMMENTS
F266617 266617u --- NO COMMENTS
F266618 266618u --- NO COMMENTS
F266619 266619u --- NO COMMENTS
F266620 266620u --- NO COMMENTS
F266621 266621u --- NO COMMENTS
F266622 266622u --- NO COMMENTS
F266623 266623u --- NO COMMENTS
F266648 266648u --- NO COMMENTS
F266649 266649u --- NO COMMENTS
F266650 266650u --- NO COMMENTS
F266651 266651u --- NO COMMENTS
F266652 266652u --- NO COMMENTS
F266653 266653u --- NO COMMENTS
F266654 266654u --- NO COMMENTS
F266655 266655u --- NO COMMENTS
F266656 266656u --- NO COMMENTS
F266657 266657u --- NO COMMENTS
F266658 266658u --- NO COMMENTS
F266659 266659u --- NO COMMENTS
F266660 266660u --- NO COMMENTS
F266661 266661u --- NO COMMENTS
F266662 266662u --- NO COMMENTS
F266663 266663u --- NO COMMENTS
F266736 266736u --- NO COMMENTS
F266737 266737u --- NO COMMENTS
F266738 266738u --- NO COMMENTS
F266739 266739u --- NO COMMENTS
F266740 266740u --- NO COMMENTS
F266741 266741u --- NO COMMENTS
F266742 266742u --- NO COMMENTS
F266743 266743u --- NO COMMENTS
F266752 266752u --- NO COMMENTS
F266753 266753u --- NO COMMENTS
F266754 266754u --- NO COMMENTS
F266755 266755u --- NO COMMENTS
F266756 266756u --- NO COMMENTS
F266757 266757u --- NO COMMENTS
F266758 266758u --- NO COMMENTS
F266759 266759u --- NO COMMENTS
F266760 266760u --- NO COMMENTS
F266761 266761u --- NO COMMENTS
F266762 266762u --- NO COMMENTS
F266763 266763u --- NO COMMENTS
F266764 266764u --- NO COMMENTS
F266765 266765u --- NO COMMENTS
F266766 266766u --- NO COMMENTS
F266767 266767u --- NO COMMENTS
F266768 266768u --- NO COMMENTS
F266769 266769u --- NO COMMENTS
F266770 266770u --- NO COMMENTS
F266771 266771u --- NO COMMENTS
F266772 266772u --- NO COMMENTS
F266773 266773u --- NO COMMENTS
F266774 266774u --- NO COMMENTS
F266775 266775u --- NO COMMENTS
F266776 266776u --- NO COMMENTS
F266777 266777u --- NO COMMENTS
F266778 266778u --- NO COMMENTS
F266779 266779u --- NO COMMENTS
F266780 266780u --- NO COMMENTS
F266781 266781u --- NO COMMENTS
F266782 266782u --- NO COMMENTS
F266783 266783u --- NO COMMENTS
F266784 266784u --- NO COMMENTS
F266785 266785u --- NO COMMENTS
F266786 266786u --- NO COMMENTS
F266787 266787u --- NO COMMENTS
F266788 266788u --- NO COMMENTS
F266789 266789u --- NO COMMENTS
F266790 266790u --- NO COMMENTS
F266791 266791u --- NO COMMENTS
F266816 266816u --- NO COMMENTS
F266817 266817u --- NO COMMENTS
F266818 266818u --- NO COMMENTS
F266819 266819u --- NO COMMENTS
F266820 266820u --- NO COMMENTS
F266821 266821u --- NO COMMENTS
F266822 266822u --- NO COMMENTS
F266823 266823u --- NO COMMENTS
F266824 266824u --- NO COMMENTS
F266825 266825u --- NO COMMENTS
F266826 266826u --- NO COMMENTS
F266827 266827u --- NO COMMENTS
F266828 266828u --- NO COMMENTS
F266829 266829u --- NO COMMENTS
F266830 266830u --- NO COMMENTS
F266831 266831u --- NO COMMENTS
F2668 2668u --- NO COMMENTS
F266904 266904u --- NO COMMENTS
F266905 266905u --- NO COMMENTS
F266906 266906u --- NO COMMENTS
F266907 266907u --- NO COMMENTS
F266908 266908u --- NO COMMENTS
F266909 266909u --- NO COMMENTS
F266910 266910u --- NO COMMENTS
F266911 266911u --- NO COMMENTS
F266920 266920u --- NO COMMENTS
F266921 266921u --- NO COMMENTS
F266922 266922u --- NO COMMENTS
F266923 266923u --- NO COMMENTS
F266924 266924u --- NO COMMENTS
F266925 266925u --- NO COMMENTS
F266926 266926u --- NO COMMENTS
F266927 266927u --- NO COMMENTS
F266928 266928u --- NO COMMENTS
F266929 266929u --- NO COMMENTS
F266930 266930u --- NO COMMENTS
F266931 266931u --- NO COMMENTS
F266932 266932u --- NO COMMENTS
F266933 266933u --- NO COMMENTS
F266934 266934u --- NO COMMENTS
F266935 266935u --- NO COMMENTS
F266936 266936u --- NO COMMENTS
F266937 266937u --- NO COMMENTS
F266938 266938u --- NO COMMENTS
F266939 266939u --- NO COMMENTS
F266940 266940u --- NO COMMENTS
F266941 266941u --- NO COMMENTS
F266942 266942u --- NO COMMENTS
F266943 266943u --- NO COMMENTS
F266944 266944u --- NO COMMENTS
F266945 266945u --- NO COMMENTS
F266946 266946u --- NO COMMENTS
F266947 266947u --- NO COMMENTS
F266948 266948u --- NO COMMENTS
F266949 266949u --- NO COMMENTS
F266950 266950u --- NO COMMENTS
F266951 266951u --- NO COMMENTS
F266952 266952u --- NO COMMENTS
F266953 266953u --- NO COMMENTS
F266954 266954u --- NO COMMENTS
F266955 266955u --- NO COMMENTS
F266956 266956u --- NO COMMENTS
F266957 266957u --- NO COMMENTS
F266958 266958u --- NO COMMENTS
F266959 266959u --- NO COMMENTS
F266984 266984u --- NO COMMENTS
F266985 266985u --- NO COMMENTS
F266986 266986u --- NO COMMENTS
F266987 266987u --- NO COMMENTS
F266988 266988u --- NO COMMENTS
F266989 266989u --- NO COMMENTS
F266990 266990u --- NO COMMENTS
F266991 266991u --- NO COMMENTS
F266992 266992u --- NO COMMENTS
F266993 266993u --- NO COMMENTS
F266994 266994u --- NO COMMENTS
F266995 266995u --- NO COMMENTS
F266996 266996u --- NO COMMENTS
F266997 266997u --- NO COMMENTS
F266998 266998u --- NO COMMENTS
F266999 266999u --- NO COMMENTS
F2669 2669u --- NO COMMENTS
F267072 267072u --- NO COMMENTS
F267073 267073u --- NO COMMENTS
F267074 267074u --- NO COMMENTS
F267075 267075u --- NO COMMENTS
F267076 267076u --- NO COMMENTS
F267077 267077u --- NO COMMENTS
F267078 267078u --- NO COMMENTS
F267079 267079u --- NO COMMENTS
F267088 267088u --- NO COMMENTS
F267089 267089u --- NO COMMENTS
F267090 267090u --- NO COMMENTS
F267091 267091u --- NO COMMENTS
F267092 267092u --- NO COMMENTS
F267093 267093u --- NO COMMENTS
F267094 267094u --- NO COMMENTS
F267095 267095u --- NO COMMENTS
F267096 267096u --- NO COMMENTS
F267097 267097u --- NO COMMENTS
F267098 267098u --- NO COMMENTS
F267099 267099u --- NO COMMENTS
F267100 267100u --- NO COMMENTS
F267101 267101u --- NO COMMENTS
F267102 267102u --- NO COMMENTS
F267103 267103u --- NO COMMENTS
F267104 267104u --- NO COMMENTS
F267105 267105u --- NO COMMENTS
F267106 267106u --- NO COMMENTS
F267107 267107u --- NO COMMENTS
F267108 267108u --- NO COMMENTS
F267109 267109u --- NO COMMENTS
F267110 267110u --- NO COMMENTS
F267111 267111u --- NO COMMENTS
F267112 267112u --- NO COMMENTS
F267113 267113u --- NO COMMENTS
F267114 267114u --- NO COMMENTS
F267115 267115u --- NO COMMENTS
F267116 267116u --- NO COMMENTS
F267117 267117u --- NO COMMENTS
F267118 267118u --- NO COMMENTS
F267119 267119u --- NO COMMENTS
F267120 267120u --- NO COMMENTS
F267121 267121u --- NO COMMENTS
F267122 267122u --- NO COMMENTS
F267123 267123u --- NO COMMENTS
F267124 267124u --- NO COMMENTS
F267125 267125u --- NO COMMENTS
F267126 267126u --- NO COMMENTS
F267127 267127u --- NO COMMENTS
F267152 267152u --- NO COMMENTS
F267153 267153u --- NO COMMENTS
F267154 267154u --- NO COMMENTS
F267155 267155u --- NO COMMENTS
F267156 267156u --- NO COMMENTS
F267157 267157u --- NO COMMENTS
F267158 267158u --- NO COMMENTS
F267159 267159u --- NO COMMENTS
F267160 267160u --- NO COMMENTS
F267161 267161u --- NO COMMENTS
F267162 267162u --- NO COMMENTS
F267163 267163u --- NO COMMENTS
F267164 267164u --- NO COMMENTS
F267165 267165u --- NO COMMENTS
F267166 267166u --- NO COMMENTS
F267167 267167u --- NO COMMENTS
F267240 267240u --- NO COMMENTS
F267241 267241u --- NO COMMENTS
F267242 267242u --- NO COMMENTS
F267243 267243u --- NO COMMENTS
F267244 267244u --- NO COMMENTS
F267245 267245u --- NO COMMENTS
F267246 267246u --- NO COMMENTS
F267247 267247u --- NO COMMENTS
F267256 267256u --- NO COMMENTS
F267257 267257u --- NO COMMENTS
F267258 267258u --- NO COMMENTS
F267259 267259u --- NO COMMENTS
F267260 267260u --- NO COMMENTS
F267261 267261u --- NO COMMENTS
F267262 267262u --- NO COMMENTS
F267263 267263u --- NO COMMENTS
F267264 267264u --- NO COMMENTS
F267265 267265u --- NO COMMENTS
F267266 267266u --- NO COMMENTS
F267267 267267u --- NO COMMENTS
F267268 267268u --- NO COMMENTS
F267269 267269u --- NO COMMENTS
F267270 267270u --- NO COMMENTS
F267271 267271u --- NO COMMENTS
F267272 267272u --- NO COMMENTS
F267273 267273u --- NO COMMENTS
F267274 267274u --- NO COMMENTS
F267275 267275u --- NO COMMENTS
F267276 267276u --- NO COMMENTS
F267277 267277u --- NO COMMENTS
F267278 267278u --- NO COMMENTS
F267279 267279u --- NO COMMENTS
F267280 267280u --- NO COMMENTS
F267281 267281u --- NO COMMENTS
F267282 267282u --- NO COMMENTS
F267283 267283u --- NO COMMENTS
F267284 267284u --- NO COMMENTS
F267285 267285u --- NO COMMENTS
F267286 267286u --- NO COMMENTS
F267287 267287u --- NO COMMENTS
F267288 267288u --- NO COMMENTS
F267289 267289u --- NO COMMENTS
F267290 267290u --- NO COMMENTS
F267291 267291u --- NO COMMENTS
F267292 267292u --- NO COMMENTS
F267293 267293u --- NO COMMENTS
F267294 267294u --- NO COMMENTS
F267295 267295u --- NO COMMENTS
F267320 267320u --- NO COMMENTS
F267321 267321u --- NO COMMENTS
F267322 267322u --- NO COMMENTS
F267323 267323u --- NO COMMENTS
F267324 267324u --- NO COMMENTS
F267325 267325u --- NO COMMENTS
F267326 267326u --- NO COMMENTS
F267327 267327u --- NO COMMENTS
F267328 267328u --- NO COMMENTS
F267329 267329u --- NO COMMENTS
F267330 267330u --- NO COMMENTS
F267331 267331u --- NO COMMENTS
F267332 267332u --- NO COMMENTS
F267333 267333u --- NO COMMENTS
F267334 267334u --- NO COMMENTS
F267335 267335u --- NO COMMENTS
F2673 2673u --- NO COMMENTS
F267408 267408u --- NO COMMENTS
F267409 267409u --- NO COMMENTS
F267410 267410u --- NO COMMENTS
F267411 267411u --- NO COMMENTS
F267412 267412u --- NO COMMENTS
F267413 267413u --- NO COMMENTS
F267414 267414u --- NO COMMENTS
F267415 267415u --- NO COMMENTS
F267424 267424u --- NO COMMENTS
F267425 267425u --- NO COMMENTS
F267426 267426u --- NO COMMENTS
F267427 267427u --- NO COMMENTS
F267428 267428u --- NO COMMENTS
F267429 267429u --- NO COMMENTS
F267430 267430u --- NO COMMENTS
F267431 267431u --- NO COMMENTS
F267432 267432u --- NO COMMENTS
F267433 267433u --- NO COMMENTS
F267434 267434u --- NO COMMENTS
F267435 267435u --- NO COMMENTS
F267436 267436u --- NO COMMENTS
F267437 267437u --- NO COMMENTS
F267438 267438u --- NO COMMENTS
F267439 267439u --- NO COMMENTS
F267440 267440u --- NO COMMENTS
F267441 267441u --- NO COMMENTS
F267442 267442u --- NO COMMENTS
F267443 267443u --- NO COMMENTS
F267444 267444u --- NO COMMENTS
F267445 267445u --- NO COMMENTS
F267446 267446u --- NO COMMENTS
F267447 267447u --- NO COMMENTS
F267448 267448u --- NO COMMENTS
F267449 267449u --- NO COMMENTS
F267450 267450u --- NO COMMENTS
F267451 267451u --- NO COMMENTS
F267452 267452u --- NO COMMENTS
F267453 267453u --- NO COMMENTS
F267454 267454u --- NO COMMENTS
F267455 267455u --- NO COMMENTS
F267456 267456u --- NO COMMENTS
F267457 267457u --- NO COMMENTS
F267458 267458u --- NO COMMENTS
F267459 267459u --- NO COMMENTS
F267460 267460u --- NO COMMENTS
F267461 267461u --- NO COMMENTS
F267462 267462u --- NO COMMENTS
F267463 267463u --- NO COMMENTS
F267488 267488u --- NO COMMENTS
F267489 267489u --- NO COMMENTS
F267490 267490u --- NO COMMENTS
F267491 267491u --- NO COMMENTS
F267492 267492u --- NO COMMENTS
F267493 267493u --- NO COMMENTS
F267494 267494u --- NO COMMENTS
F267495 267495u --- NO COMMENTS
F267496 267496u --- NO COMMENTS
F267497 267497u --- NO COMMENTS
F267498 267498u --- NO COMMENTS
F267499 267499u --- NO COMMENTS
F2674 2674u --- NO COMMENTS
F267500 267500u --- NO COMMENTS
F267501 267501u --- NO COMMENTS
F267502 267502u --- NO COMMENTS
F267503 267503u --- NO COMMENTS
F267576 267576u --- NO COMMENTS
F267577 267577u --- NO COMMENTS
F267578 267578u --- NO COMMENTS
F267579 267579u --- NO COMMENTS
F267580 267580u --- NO COMMENTS
F267581 267581u --- NO COMMENTS
F267582 267582u --- NO COMMENTS
F267583 267583u --- NO COMMENTS
F267592 267592u --- NO COMMENTS
F267593 267593u --- NO COMMENTS
F267594 267594u --- NO COMMENTS
F267595 267595u --- NO COMMENTS
F267596 267596u --- NO COMMENTS
F267597 267597u --- NO COMMENTS
F267598 267598u --- NO COMMENTS
F267599 267599u --- NO COMMENTS
F2675 2675u --- NO COMMENTS
F267600 267600u --- NO COMMENTS
F267601 267601u --- NO COMMENTS
F267602 267602u --- NO COMMENTS
F267603 267603u --- NO COMMENTS
F267604 267604u --- NO COMMENTS
F267605 267605u --- NO COMMENTS
F267606 267606u --- NO COMMENTS
F267607 267607u --- NO COMMENTS
F267608 267608u --- NO COMMENTS
F267609 267609u --- NO COMMENTS
F267610 267610u --- NO COMMENTS
F267611 267611u --- NO COMMENTS
F267612 267612u --- NO COMMENTS
F267613 267613u --- NO COMMENTS
F267614 267614u --- NO COMMENTS
F267615 267615u --- NO COMMENTS
F267616 267616u --- NO COMMENTS
F267617 267617u --- NO COMMENTS
F267618 267618u --- NO COMMENTS
F267619 267619u --- NO COMMENTS
F267620 267620u --- NO COMMENTS
F267621 267621u --- NO COMMENTS
F267622 267622u --- NO COMMENTS
F267623 267623u --- NO COMMENTS
F267624 267624u --- NO COMMENTS
F267625 267625u --- NO COMMENTS
F267626 267626u --- NO COMMENTS
F267627 267627u --- NO COMMENTS
F267628 267628u --- NO COMMENTS
F267629 267629u --- NO COMMENTS
F267630 267630u --- NO COMMENTS
F267631 267631u --- NO COMMENTS
F267656 267656u --- NO COMMENTS
F267657 267657u --- NO COMMENTS
F267658 267658u --- NO COMMENTS
F267659 267659u --- NO COMMENTS
F267660 267660u --- NO COMMENTS
F267661 267661u --- NO COMMENTS
F267662 267662u --- NO COMMENTS
F267663 267663u --- NO COMMENTS
F267664 267664u --- NO COMMENTS
F267665 267665u --- NO COMMENTS
F267666 267666u --- NO COMMENTS
F267667 267667u --- NO COMMENTS
F267668 267668u --- NO COMMENTS
F267669 267669u --- NO COMMENTS
F267670 267670u --- NO COMMENTS
F267671 267671u --- NO COMMENTS
F2676 2676u --- NO COMMENTS
F267744 267744u --- NO COMMENTS
F267745 267745u --- NO COMMENTS
F267746 267746u --- NO COMMENTS
F267747 267747u --- NO COMMENTS
F267748 267748u --- NO COMMENTS
F267749 267749u --- NO COMMENTS
F267750 267750u --- NO COMMENTS
F267751 267751u --- NO COMMENTS
F267760 267760u --- NO COMMENTS
F267761 267761u --- NO COMMENTS
F267762 267762u --- NO COMMENTS
F267763 267763u --- NO COMMENTS
F267764 267764u --- NO COMMENTS
F267765 267765u --- NO COMMENTS
F267766 267766u --- NO COMMENTS
F267767 267767u --- NO COMMENTS
F267768 267768u --- NO COMMENTS
F267769 267769u --- NO COMMENTS
F267770 267770u --- NO COMMENTS
F267771 267771u --- NO COMMENTS
F267772 267772u --- NO COMMENTS
F267773 267773u --- NO COMMENTS
F267774 267774u --- NO COMMENTS
F267775 267775u --- NO COMMENTS
F267776 267776u --- NO COMMENTS
F267777 267777u --- NO COMMENTS
F267778 267778u --- NO COMMENTS
F267779 267779u --- NO COMMENTS
F267780 267780u --- NO COMMENTS
F267781 267781u --- NO COMMENTS
F267782 267782u --- NO COMMENTS
F267783 267783u --- NO COMMENTS
F267784 267784u --- NO COMMENTS
F267785 267785u --- NO COMMENTS
F267786 267786u --- NO COMMENTS
F267787 267787u --- NO COMMENTS
F267788 267788u --- NO COMMENTS
F267789 267789u --- NO COMMENTS
F267790 267790u --- NO COMMENTS
F267791 267791u --- NO COMMENTS
F267792 267792u --- NO COMMENTS
F267793 267793u --- NO COMMENTS
F267794 267794u --- NO COMMENTS
F267795 267795u --- NO COMMENTS
F267796 267796u --- NO COMMENTS
F267797 267797u --- NO COMMENTS
F267798 267798u --- NO COMMENTS
F267799 267799u --- NO COMMENTS
F2677 2677u --- NO COMMENTS
F267824 267824u --- NO COMMENTS
F267825 267825u --- NO COMMENTS
F267826 267826u --- NO COMMENTS
F267827 267827u --- NO COMMENTS
F267828 267828u --- NO COMMENTS
F267829 267829u --- NO COMMENTS
F267830 267830u --- NO COMMENTS
F267831 267831u --- NO COMMENTS
F267832 267832u --- NO COMMENTS
F267833 267833u --- NO COMMENTS
F267834 267834u --- NO COMMENTS
F267835 267835u --- NO COMMENTS
F267836 267836u --- NO COMMENTS
F267837 267837u --- NO COMMENTS
F267838 267838u --- NO COMMENTS
F267839 267839u --- NO COMMENTS
F2678 2678u --- NO COMMENTS
F267912 267912u --- NO COMMENTS
F267913 267913u --- NO COMMENTS
F267914 267914u --- NO COMMENTS
F267915 267915u --- NO COMMENTS
F267916 267916u --- NO COMMENTS
F267917 267917u --- NO COMMENTS
F267918 267918u --- NO COMMENTS
F267919 267919u --- NO COMMENTS
F267928 267928u --- NO COMMENTS
F267929 267929u --- NO COMMENTS
F267930 267930u --- NO COMMENTS
F267931 267931u --- NO COMMENTS
F267932 267932u --- NO COMMENTS
F267933 267933u --- NO COMMENTS
F267934 267934u --- NO COMMENTS
F267935 267935u --- NO COMMENTS
F267936 267936u --- NO COMMENTS
F267937 267937u --- NO COMMENTS
F267938 267938u --- NO COMMENTS
F267939 267939u --- NO COMMENTS
F267940 267940u --- NO COMMENTS
F267941 267941u --- NO COMMENTS
F267942 267942u --- NO COMMENTS
F267943 267943u --- NO COMMENTS
F267944 267944u --- NO COMMENTS
F267945 267945u --- NO COMMENTS
F267946 267946u --- NO COMMENTS
F267947 267947u --- NO COMMENTS
F267948 267948u --- NO COMMENTS
F267949 267949u --- NO COMMENTS
F267950 267950u --- NO COMMENTS
F267951 267951u --- NO COMMENTS
F267952 267952u --- NO COMMENTS
F267953 267953u --- NO COMMENTS
F267954 267954u --- NO COMMENTS
F267955 267955u --- NO COMMENTS
F267956 267956u --- NO COMMENTS
F267957 267957u --- NO COMMENTS
F267958 267958u --- NO COMMENTS
F267959 267959u --- NO COMMENTS
F267960 267960u --- NO COMMENTS
F267961 267961u --- NO COMMENTS
F267962 267962u --- NO COMMENTS
F267963 267963u --- NO COMMENTS
F267964 267964u --- NO COMMENTS
F267965 267965u --- NO COMMENTS
F267966 267966u --- NO COMMENTS
F267967 267967u --- NO COMMENTS
F267992 267992u --- NO COMMENTS
F267993 267993u --- NO COMMENTS
F267994 267994u --- NO COMMENTS
F267995 267995u --- NO COMMENTS
F267996 267996u --- NO COMMENTS
F267997 267997u --- NO COMMENTS
F267998 267998u --- NO COMMENTS
F267999 267999u --- NO COMMENTS
F268000 268000u --- NO COMMENTS
F268001 268001u --- NO COMMENTS
F268002 268002u --- NO COMMENTS
F268003 268003u --- NO COMMENTS
F268004 268004u --- NO COMMENTS
F268005 268005u --- NO COMMENTS
F268006 268006u --- NO COMMENTS
F268007 268007u --- NO COMMENTS
F268080 268080u --- NO COMMENTS
F268081 268081u --- NO COMMENTS
F268082 268082u --- NO COMMENTS
F268083 268083u --- NO COMMENTS
F268084 268084u --- NO COMMENTS
F268085 268085u --- NO COMMENTS
F268086 268086u --- NO COMMENTS
F268087 268087u --- NO COMMENTS
F268096 268096u --- NO COMMENTS
F268097 268097u --- NO COMMENTS
F268098 268098u --- NO COMMENTS
F268099 268099u --- NO COMMENTS
F268100 268100u --- NO COMMENTS
F268101 268101u --- NO COMMENTS
F268102 268102u --- NO COMMENTS
F268103 268103u --- NO COMMENTS
F268104 268104u --- NO COMMENTS
F268105 268105u --- NO COMMENTS
F268106 268106u --- NO COMMENTS
F268107 268107u --- NO COMMENTS
F268108 268108u --- NO COMMENTS
F268109 268109u --- NO COMMENTS
F268110 268110u --- NO COMMENTS
F268111 268111u --- NO COMMENTS
F268112 268112u --- NO COMMENTS
F268113 268113u --- NO COMMENTS
F268114 268114u --- NO COMMENTS
F268115 268115u --- NO COMMENTS
F268116 268116u --- NO COMMENTS
F268117 268117u --- NO COMMENTS
F268118 268118u --- NO COMMENTS
F268119 268119u --- NO COMMENTS
F268120 268120u --- NO COMMENTS
F268121 268121u --- NO COMMENTS
F268122 268122u --- NO COMMENTS
F268123 268123u --- NO COMMENTS
F268124 268124u --- NO COMMENTS
F268125 268125u --- NO COMMENTS
F268126 268126u --- NO COMMENTS
F268127 268127u --- NO COMMENTS
F268128 268128u --- NO COMMENTS
F268129 268129u --- NO COMMENTS
F268130 268130u --- NO COMMENTS
F268131 268131u --- NO COMMENTS
F268132 268132u --- NO COMMENTS
F268133 268133u --- NO COMMENTS
F268134 268134u --- NO COMMENTS
F268135 268135u --- NO COMMENTS
F268160 268160u --- NO COMMENTS
F268161 268161u --- NO COMMENTS
F268162 268162u --- NO COMMENTS
F268163 268163u --- NO COMMENTS
F268164 268164u --- NO COMMENTS
F268165 268165u --- NO COMMENTS
F268166 268166u --- NO COMMENTS
F268167 268167u --- NO COMMENTS
F268168 268168u --- NO COMMENTS
F268169 268169u --- NO COMMENTS
F268170 268170u --- NO COMMENTS
F268171 268171u --- NO COMMENTS
F268172 268172u --- NO COMMENTS
F268173 268173u --- NO COMMENTS
F268174 268174u --- NO COMMENTS
F268175 268175u --- NO COMMENTS
F268248 268248u --- NO COMMENTS
F268249 268249u --- NO COMMENTS
F268250 268250u --- NO COMMENTS
F268251 268251u --- NO COMMENTS
F268252 268252u --- NO COMMENTS
F268253 268253u --- NO COMMENTS
F268254 268254u --- NO COMMENTS
F268255 268255u --- NO COMMENTS
F268264 268264u --- NO COMMENTS
F268265 268265u --- NO COMMENTS
F268266 268266u --- NO COMMENTS
F268267 268267u --- NO COMMENTS
F268268 268268u --- NO COMMENTS
F268269 268269u --- NO COMMENTS
F268270 268270u --- NO COMMENTS
F268271 268271u --- NO COMMENTS
F268272 268272u --- NO COMMENTS
F268273 268273u --- NO COMMENTS
F268274 268274u --- NO COMMENTS
F268275 268275u --- NO COMMENTS
F268276 268276u --- NO COMMENTS
F268277 268277u --- NO COMMENTS
F268278 268278u --- NO COMMENTS
F268279 268279u --- NO COMMENTS
F268280 268280u --- NO COMMENTS
F268281 268281u --- NO COMMENTS
F268282 268282u --- NO COMMENTS
F268283 268283u --- NO COMMENTS
F268284 268284u --- NO COMMENTS
F268285 268285u --- NO COMMENTS
F268286 268286u --- NO COMMENTS
F268287 268287u --- NO COMMENTS
F268288 268288u --- NO COMMENTS
F268289 268289u --- NO COMMENTS
F268290 268290u --- NO COMMENTS
F268291 268291u --- NO COMMENTS
F268292 268292u --- NO COMMENTS
F268293 268293u --- NO COMMENTS
F268294 268294u --- NO COMMENTS
F268295 268295u --- NO COMMENTS
F268296 268296u --- NO COMMENTS
F268297 268297u --- NO COMMENTS
F268298 268298u --- NO COMMENTS
F268299 268299u --- NO COMMENTS
F268300 268300u --- NO COMMENTS
F268301 268301u --- NO COMMENTS
F268302 268302u --- NO COMMENTS
F268303 268303u --- NO COMMENTS
F268328 268328u --- NO COMMENTS
F268329 268329u --- NO COMMENTS
F268330 268330u --- NO COMMENTS
F268331 268331u --- NO COMMENTS
F268332 268332u --- NO COMMENTS
F268333 268333u --- NO COMMENTS
F268334 268334u --- NO COMMENTS
F268335 268335u --- NO COMMENTS
F268336 268336u --- NO COMMENTS
F268337 268337u --- NO COMMENTS
F268338 268338u --- NO COMMENTS
F268339 268339u --- NO COMMENTS
F268340 268340u --- NO COMMENTS
F268341 268341u --- NO COMMENTS
F268342 268342u --- NO COMMENTS
F268343 268343u --- NO COMMENTS
F268416 268416u --- NO COMMENTS
F268417 268417u --- NO COMMENTS
F268418 268418u --- NO COMMENTS
F268419 268419u --- NO COMMENTS
F268420 268420u --- NO COMMENTS
F268421 268421u --- NO COMMENTS
F268422 268422u --- NO COMMENTS
F268423 268423u --- NO COMMENTS
F268432 268432u --- NO COMMENTS
F268433 268433u --- NO COMMENTS
F268434 268434u --- NO COMMENTS
F268435 268435u --- NO COMMENTS
F268436 268436u --- NO COMMENTS
F268437 268437u --- NO COMMENTS
F268438 268438u --- NO COMMENTS
F268439 268439u --- NO COMMENTS
F268440 268440u --- NO COMMENTS
F268441 268441u --- NO COMMENTS
F268442 268442u --- NO COMMENTS
F268443 268443u --- NO COMMENTS
F268444 268444u --- NO COMMENTS
F268445 268445u --- NO COMMENTS
F268446 268446u --- NO COMMENTS
F268447 268447u --- NO COMMENTS
F268448 268448u --- NO COMMENTS
F268449 268449u --- NO COMMENTS
F268450 268450u --- NO COMMENTS
F268451 268451u --- NO COMMENTS
F268452 268452u --- NO COMMENTS
F268453 268453u --- NO COMMENTS
F268454 268454u --- NO COMMENTS
F268455 268455u --- NO COMMENTS
F268456 268456u --- NO COMMENTS
F268457 268457u --- NO COMMENTS
F268458 268458u --- NO COMMENTS
F268459 268459u --- NO COMMENTS
F268460 268460u --- NO COMMENTS
F268461 268461u --- NO COMMENTS
F268462 268462u --- NO COMMENTS
F268463 268463u --- NO COMMENTS
F268464 268464u --- NO COMMENTS
F268465 268465u --- NO COMMENTS
F268466 268466u --- NO COMMENTS
F268467 268467u --- NO COMMENTS
F268468 268468u --- NO COMMENTS
F268469 268469u --- NO COMMENTS
F268470 268470u --- NO COMMENTS
F268471 268471u --- NO COMMENTS
F268496 268496u --- NO COMMENTS
F268497 268497u --- NO COMMENTS
F268498 268498u --- NO COMMENTS
F268499 268499u --- NO COMMENTS
F268500 268500u --- NO COMMENTS
F268501 268501u --- NO COMMENTS
F268502 268502u --- NO COMMENTS
F268503 268503u --- NO COMMENTS
F268504 268504u --- NO COMMENTS
F268505 268505u --- NO COMMENTS
F268506 268506u --- NO COMMENTS
F268507 268507u --- NO COMMENTS
F268508 268508u --- NO COMMENTS
F268509 268509u --- NO COMMENTS
F268510 268510u --- NO COMMENTS
F268511 268511u --- NO COMMENTS
F268584 268584u --- NO COMMENTS
F268585 268585u --- NO COMMENTS
F268586 268586u --- NO COMMENTS
F268587 268587u --- NO COMMENTS
F268588 268588u --- NO COMMENTS
F268589 268589u --- NO COMMENTS
F268590 268590u --- NO COMMENTS
F268591 268591u --- NO COMMENTS
F268600 268600u --- NO COMMENTS
F268601 268601u --- NO COMMENTS
F268602 268602u --- NO COMMENTS
F268603 268603u --- NO COMMENTS
F268604 268604u --- NO COMMENTS
F268605 268605u --- NO COMMENTS
F268606 268606u --- NO COMMENTS
F268607 268607u --- NO COMMENTS
F268608 268608u --- NO COMMENTS
F268609 268609u --- NO COMMENTS
F268610 268610u --- NO COMMENTS
F268611 268611u --- NO COMMENTS
F268612 268612u --- NO COMMENTS
F268613 268613u --- NO COMMENTS
F268614 268614u --- NO COMMENTS
F268615 268615u --- NO COMMENTS
F268616 268616u --- NO COMMENTS
F268617 268617u --- NO COMMENTS
F268618 268618u --- NO COMMENTS
F268619 268619u --- NO COMMENTS
F268620 268620u --- NO COMMENTS
F268621 268621u --- NO COMMENTS
F268622 268622u --- NO COMMENTS
F268623 268623u --- NO COMMENTS
F268624 268624u --- NO COMMENTS
F268625 268625u --- NO COMMENTS
F268626 268626u --- NO COMMENTS
F268627 268627u --- NO COMMENTS
F268628 268628u --- NO COMMENTS
F268629 268629u --- NO COMMENTS
F268630 268630u --- NO COMMENTS
F268631 268631u --- NO COMMENTS
F268632 268632u --- NO COMMENTS
F268633 268633u --- NO COMMENTS
F268634 268634u --- NO COMMENTS
F268635 268635u --- NO COMMENTS
F268636 268636u --- NO COMMENTS
F268637 268637u --- NO COMMENTS
F268638 268638u --- NO COMMENTS
F268639 268639u --- NO COMMENTS
F268664 268664u --- NO COMMENTS
F268665 268665u --- NO COMMENTS
F268666 268666u --- NO COMMENTS
F268667 268667u --- NO COMMENTS
F268668 268668u --- NO COMMENTS
F268669 268669u --- NO COMMENTS
F268670 268670u --- NO COMMENTS
F268671 268671u --- NO COMMENTS
F268672 268672u --- NO COMMENTS
F268673 268673u --- NO COMMENTS
F268674 268674u --- NO COMMENTS
F268675 268675u --- NO COMMENTS
F268676 268676u --- NO COMMENTS
F268677 268677u --- NO COMMENTS
F268678 268678u --- NO COMMENTS
F268679 268679u --- NO COMMENTS
F268752 268752u --- NO COMMENTS
F268753 268753u --- NO COMMENTS
F268754 268754u --- NO COMMENTS
F268755 268755u --- NO COMMENTS
F268756 268756u --- NO COMMENTS
F268757 268757u --- NO COMMENTS
F268758 268758u --- NO COMMENTS
F268759 268759u --- NO COMMENTS
F268768 268768u --- NO COMMENTS
F268769 268769u --- NO COMMENTS
F268770 268770u --- NO COMMENTS
F268771 268771u --- NO COMMENTS
F268772 268772u --- NO COMMENTS
F268773 268773u --- NO COMMENTS
F268774 268774u --- NO COMMENTS
F268775 268775u --- NO COMMENTS
F268776 268776u --- NO COMMENTS
F268777 268777u --- NO COMMENTS
F268778 268778u --- NO COMMENTS
F268779 268779u --- NO COMMENTS
F268780 268780u --- NO COMMENTS
F268781 268781u --- NO COMMENTS
F268782 268782u --- NO COMMENTS
F268783 268783u --- NO COMMENTS
F268784 268784u --- NO COMMENTS
F268785 268785u --- NO COMMENTS
F268786 268786u --- NO COMMENTS
F268787 268787u --- NO COMMENTS
F268788 268788u --- NO COMMENTS
F268789 268789u --- NO COMMENTS
F268790 268790u --- NO COMMENTS
F268791 268791u --- NO COMMENTS
F268792 268792u --- NO COMMENTS
F268793 268793u --- NO COMMENTS
F268794 268794u --- NO COMMENTS
F268795 268795u --- NO COMMENTS
F268796 268796u --- NO COMMENTS
F268797 268797u --- NO COMMENTS
F268798 268798u --- NO COMMENTS
F268799 268799u --- NO COMMENTS
F268800 268800u --- NO COMMENTS
F268801 268801u --- NO COMMENTS
F268802 268802u --- NO COMMENTS
F268803 268803u --- NO COMMENTS
F268804 268804u --- NO COMMENTS
F268805 268805u --- NO COMMENTS
F268806 268806u --- NO COMMENTS
F268807 268807u --- NO COMMENTS
F268832 268832u --- NO COMMENTS
F268833 268833u --- NO COMMENTS
F268834 268834u --- NO COMMENTS
F268835 268835u --- NO COMMENTS
F268836 268836u --- NO COMMENTS
F268837 268837u --- NO COMMENTS
F268838 268838u --- NO COMMENTS
F268839 268839u --- NO COMMENTS
F268840 268840u --- NO COMMENTS
F268841 268841u --- NO COMMENTS
F268842 268842u --- NO COMMENTS
F268843 268843u --- NO COMMENTS
F268844 268844u --- NO COMMENTS
F268845 268845u --- NO COMMENTS
F268846 268846u --- NO COMMENTS
F268847 268847u --- NO COMMENTS
F2688 2688u --- NO COMMENTS
F268920 268920u --- NO COMMENTS
F268921 268921u --- NO COMMENTS
F268922 268922u --- NO COMMENTS
F268923 268923u --- NO COMMENTS
F268924 268924u --- NO COMMENTS
F268925 268925u --- NO COMMENTS
F268926 268926u --- NO COMMENTS
F268927 268927u --- NO COMMENTS
F268936 268936u --- NO COMMENTS
F268937 268937u --- NO COMMENTS
F268938 268938u --- NO COMMENTS
F268939 268939u --- NO COMMENTS
F268940 268940u --- NO COMMENTS
F268941 268941u --- NO COMMENTS
F268942 268942u --- NO COMMENTS
F268943 268943u --- NO COMMENTS
F268944 268944u --- NO COMMENTS
F268945 268945u --- NO COMMENTS
F268946 268946u --- NO COMMENTS
F268947 268947u --- NO COMMENTS
F268948 268948u --- NO COMMENTS
F268949 268949u --- NO COMMENTS
F268950 268950u --- NO COMMENTS
F268951 268951u --- NO COMMENTS
F268952 268952u --- NO COMMENTS
F268953 268953u --- NO COMMENTS
F268954 268954u --- NO COMMENTS
F268955 268955u --- NO COMMENTS
F268956 268956u --- NO COMMENTS
F268957 268957u --- NO COMMENTS
F268958 268958u --- NO COMMENTS
F268959 268959u --- NO COMMENTS
F268960 268960u --- NO COMMENTS
F268961 268961u --- NO COMMENTS
F268962 268962u --- NO COMMENTS
F268963 268963u --- NO COMMENTS
F268964 268964u --- NO COMMENTS
F268965 268965u --- NO COMMENTS
F268966 268966u --- NO COMMENTS
F268967 268967u --- NO COMMENTS
F268968 268968u --- NO COMMENTS
F268969 268969u --- NO COMMENTS
F268970 268970u --- NO COMMENTS
F268971 268971u --- NO COMMENTS
F268972 268972u --- NO COMMENTS
F268973 268973u --- NO COMMENTS
F268974 268974u --- NO COMMENTS
F268975 268975u --- NO COMMENTS
F2689 2689u --- NO COMMENTS
F269000 269000u --- NO COMMENTS
F269001 269001u --- NO COMMENTS
F269002 269002u --- NO COMMENTS
F269003 269003u --- NO COMMENTS
F269004 269004u --- NO COMMENTS
F269005 269005u --- NO COMMENTS
F269006 269006u --- NO COMMENTS
F269007 269007u --- NO COMMENTS
F269008 269008u --- NO COMMENTS
F269009 269009u --- NO COMMENTS
F269010 269010u --- NO COMMENTS
F269011 269011u --- NO COMMENTS
F269012 269012u --- NO COMMENTS
F269013 269013u --- NO COMMENTS
F269014 269014u --- NO COMMENTS
F269015 269015u --- NO COMMENTS
F269088 269088u --- NO COMMENTS
F269089 269089u --- NO COMMENTS
F269090 269090u --- NO COMMENTS
F269091 269091u --- NO COMMENTS
F269092 269092u --- NO COMMENTS
F269093 269093u --- NO COMMENTS
F269094 269094u --- NO COMMENTS
F269095 269095u --- NO COMMENTS
F2690 2690u --- NO COMMENTS
F269104 269104u --- NO COMMENTS
F269105 269105u --- NO COMMENTS
F269106 269106u --- NO COMMENTS
F269107 269107u --- NO COMMENTS
F269108 269108u --- NO COMMENTS
F269109 269109u --- NO COMMENTS
F269110 269110u --- NO COMMENTS
F269111 269111u --- NO COMMENTS
F269112 269112u --- NO COMMENTS
F269113 269113u --- NO COMMENTS
F269114 269114u --- NO COMMENTS
F269115 269115u --- NO COMMENTS
F269116 269116u --- NO COMMENTS
F269117 269117u --- NO COMMENTS
F269118 269118u --- NO COMMENTS
F269119 269119u --- NO COMMENTS
F269120 269120u --- NO COMMENTS
F269121 269121u --- NO COMMENTS
F269122 269122u --- NO COMMENTS
F269123 269123u --- NO COMMENTS
F269124 269124u --- NO COMMENTS
F269125 269125u --- NO COMMENTS
F269126 269126u --- NO COMMENTS
F269127 269127u --- NO COMMENTS
F269128 269128u --- NO COMMENTS
F269129 269129u --- NO COMMENTS
F269130 269130u --- NO COMMENTS
F269131 269131u --- NO COMMENTS
F269132 269132u --- NO COMMENTS
F269133 269133u --- NO COMMENTS
F269134 269134u --- NO COMMENTS
F269135 269135u --- NO COMMENTS
F269136 269136u --- NO COMMENTS
F269137 269137u --- NO COMMENTS
F269138 269138u --- NO COMMENTS
F269139 269139u --- NO COMMENTS
F269140 269140u --- NO COMMENTS
F269141 269141u --- NO COMMENTS
F269142 269142u --- NO COMMENTS
F269143 269143u --- NO COMMENTS
F269168 269168u --- NO COMMENTS
F269169 269169u --- NO COMMENTS
F269170 269170u --- NO COMMENTS
F269171 269171u --- NO COMMENTS
F269172 269172u --- NO COMMENTS
F269173 269173u --- NO COMMENTS
F269174 269174u --- NO COMMENTS
F269175 269175u --- NO COMMENTS
F269176 269176u --- NO COMMENTS
F269177 269177u --- NO COMMENTS
F269178 269178u --- NO COMMENTS
F269179 269179u --- NO COMMENTS
F269180 269180u --- NO COMMENTS
F269181 269181u --- NO COMMENTS
F269182 269182u --- NO COMMENTS
F269183 269183u --- NO COMMENTS
F269256 269256u --- NO COMMENTS
F269257 269257u --- NO COMMENTS
F269258 269258u --- NO COMMENTS
F269259 269259u --- NO COMMENTS
F269260 269260u --- NO COMMENTS
F269261 269261u --- NO COMMENTS
F269262 269262u --- NO COMMENTS
F269263 269263u --- NO COMMENTS
F269272 269272u --- NO COMMENTS
F269273 269273u --- NO COMMENTS
F269274 269274u --- NO COMMENTS
F269275 269275u --- NO COMMENTS
F269276 269276u --- NO COMMENTS
F269277 269277u --- NO COMMENTS
F269278 269278u --- NO COMMENTS
F269279 269279u --- NO COMMENTS
F269280 269280u --- NO COMMENTS
F269281 269281u --- NO COMMENTS
F269282 269282u --- NO COMMENTS
F269283 269283u --- NO COMMENTS
F269284 269284u --- NO COMMENTS
F269285 269285u --- NO COMMENTS
F269286 269286u --- NO COMMENTS
F269287 269287u --- NO COMMENTS
F269288 269288u --- NO COMMENTS
F269289 269289u --- NO COMMENTS
F269290 269290u --- NO COMMENTS
F269291 269291u --- NO COMMENTS
F269292 269292u --- NO COMMENTS
F269293 269293u --- NO COMMENTS
F269294 269294u --- NO COMMENTS
F269295 269295u --- NO COMMENTS
F269296 269296u --- NO COMMENTS
F269297 269297u --- NO COMMENTS
F269298 269298u --- NO COMMENTS
F269299 269299u --- NO COMMENTS
F269300 269300u --- NO COMMENTS
F269301 269301u --- NO COMMENTS
F269302 269302u --- NO COMMENTS
F269303 269303u --- NO COMMENTS
F269304 269304u --- NO COMMENTS
F269305 269305u --- NO COMMENTS
F269306 269306u --- NO COMMENTS
F269307 269307u --- NO COMMENTS
F269308 269308u --- NO COMMENTS
F269309 269309u --- NO COMMENTS
F269310 269310u --- NO COMMENTS
F269311 269311u --- NO COMMENTS
F269336 269336u --- NO COMMENTS
F269337 269337u --- NO COMMENTS
F269338 269338u --- NO COMMENTS
F269339 269339u --- NO COMMENTS
F269340 269340u --- NO COMMENTS
F269341 269341u --- NO COMMENTS
F269342 269342u --- NO COMMENTS
F269343 269343u --- NO COMMENTS
F269344 269344u --- NO COMMENTS
F269345 269345u --- NO COMMENTS
F269346 269346u --- NO COMMENTS
F269347 269347u --- NO COMMENTS
F269348 269348u --- NO COMMENTS
F269349 269349u --- NO COMMENTS
F269350 269350u --- NO COMMENTS
F269351 269351u --- NO COMMENTS
F269424 269424u --- NO COMMENTS
F269425 269425u --- NO COMMENTS
F269426 269426u --- NO COMMENTS
F269427 269427u --- NO COMMENTS
F269428 269428u --- NO COMMENTS
F269429 269429u --- NO COMMENTS
F269430 269430u --- NO COMMENTS
F269431 269431u --- NO COMMENTS
F269440 269440u --- NO COMMENTS
F269441 269441u --- NO COMMENTS
F269442 269442u --- NO COMMENTS
F269443 269443u --- NO COMMENTS
F269444 269444u --- NO COMMENTS
F269445 269445u --- NO COMMENTS
F269446 269446u --- NO COMMENTS
F269447 269447u --- NO COMMENTS
F269448 269448u --- NO COMMENTS
F269449 269449u --- NO COMMENTS
F269450 269450u --- NO COMMENTS
F269451 269451u --- NO COMMENTS
F269452 269452u --- NO COMMENTS
F269453 269453u --- NO COMMENTS
F269454 269454u --- NO COMMENTS
F269455 269455u --- NO COMMENTS
F269456 269456u --- NO COMMENTS
F269457 269457u --- NO COMMENTS
F269458 269458u --- NO COMMENTS
F269459 269459u --- NO COMMENTS
F269460 269460u --- NO COMMENTS
F269461 269461u --- NO COMMENTS
F269462 269462u --- NO COMMENTS
F269463 269463u --- NO COMMENTS
F269464 269464u --- NO COMMENTS
F269465 269465u --- NO COMMENTS
F269466 269466u --- NO COMMENTS
F269467 269467u --- NO COMMENTS
F269468 269468u --- NO COMMENTS
F269469 269469u --- NO COMMENTS
F269470 269470u --- NO COMMENTS
F269471 269471u --- NO COMMENTS
F269472 269472u --- NO COMMENTS
F269473 269473u --- NO COMMENTS
F269474 269474u --- NO COMMENTS
F269475 269475u --- NO COMMENTS
F269476 269476u --- NO COMMENTS
F269477 269477u --- NO COMMENTS
F269478 269478u --- NO COMMENTS
F269479 269479u --- NO COMMENTS
F2694 2694u --- NO COMMENTS
F269504 269504u --- NO COMMENTS
F269505 269505u --- NO COMMENTS
F269506 269506u --- NO COMMENTS
F269507 269507u --- NO COMMENTS
F269508 269508u --- NO COMMENTS
F269509 269509u --- NO COMMENTS
F269510 269510u --- NO COMMENTS
F269511 269511u --- NO COMMENTS
F269512 269512u --- NO COMMENTS
F269513 269513u --- NO COMMENTS
F269514 269514u --- NO COMMENTS
F269515 269515u --- NO COMMENTS
F269516 269516u --- NO COMMENTS
F269517 269517u --- NO COMMENTS
F269518 269518u --- NO COMMENTS
F269519 269519u --- NO COMMENTS
F269592 269592u --- NO COMMENTS
F269593 269593u --- NO COMMENTS
F269594 269594u --- NO COMMENTS
F269595 269595u --- NO COMMENTS
F269596 269596u --- NO COMMENTS
F269597 269597u --- NO COMMENTS
F269598 269598u --- NO COMMENTS
F269599 269599u --- NO COMMENTS
F269608 269608u --- NO COMMENTS
F269609 269609u --- NO COMMENTS
F269610 269610u --- NO COMMENTS
F269611 269611u --- NO COMMENTS
F269612 269612u --- NO COMMENTS
F269613 269613u --- NO COMMENTS
F269614 269614u --- NO COMMENTS
F269615 269615u --- NO COMMENTS
F269616 269616u --- NO COMMENTS
F269617 269617u --- NO COMMENTS
F269618 269618u --- NO COMMENTS
F269619 269619u --- NO COMMENTS
F269620 269620u --- NO COMMENTS
F269621 269621u --- NO COMMENTS
F269622 269622u --- NO COMMENTS
F269623 269623u --- NO COMMENTS
F269624 269624u --- NO COMMENTS
F269625 269625u --- NO COMMENTS
F269626 269626u --- NO COMMENTS
F269627 269627u --- NO COMMENTS
F269628 269628u --- NO COMMENTS
F269629 269629u --- NO COMMENTS
F269630 269630u --- NO COMMENTS
F269631 269631u --- NO COMMENTS
F269632 269632u --- NO COMMENTS
F269633 269633u --- NO COMMENTS
F269634 269634u --- NO COMMENTS
F269635 269635u --- NO COMMENTS
F269636 269636u --- NO COMMENTS
F269637 269637u --- NO COMMENTS
F269638 269638u --- NO COMMENTS
F269639 269639u --- NO COMMENTS
F269640 269640u --- NO COMMENTS
F269641 269641u --- NO COMMENTS
F269642 269642u --- NO COMMENTS
F269643 269643u --- NO COMMENTS
F269644 269644u --- NO COMMENTS
F269645 269645u --- NO COMMENTS
F269646 269646u --- NO COMMENTS
F269647 269647u --- NO COMMENTS
F269672 269672u --- NO COMMENTS
F269673 269673u --- NO COMMENTS
F269674 269674u --- NO COMMENTS
F269675 269675u --- NO COMMENTS
F269676 269676u --- NO COMMENTS
F269677 269677u --- NO COMMENTS
F269678 269678u --- NO COMMENTS
F269679 269679u --- NO COMMENTS
F269680 269680u --- NO COMMENTS
F269681 269681u --- NO COMMENTS
F269682 269682u --- NO COMMENTS
F269683 269683u --- NO COMMENTS
F269684 269684u --- NO COMMENTS
F269685 269685u --- NO COMMENTS
F269686 269686u --- NO COMMENTS
F269687 269687u --- NO COMMENTS
F269760 269760u --- NO COMMENTS
F269761 269761u --- NO COMMENTS
F269762 269762u --- NO COMMENTS
F269763 269763u --- NO COMMENTS
F269764 269764u --- NO COMMENTS
F269765 269765u --- NO COMMENTS
F269766 269766u --- NO COMMENTS
F269767 269767u --- NO COMMENTS
F269776 269776u --- NO COMMENTS
F269777 269777u --- NO COMMENTS
F269778 269778u --- NO COMMENTS
F269779 269779u --- NO COMMENTS
F269780 269780u --- NO COMMENTS
F269781 269781u --- NO COMMENTS
F269782 269782u --- NO COMMENTS
F269783 269783u --- NO COMMENTS
F269784 269784u --- NO COMMENTS
F269785 269785u --- NO COMMENTS
F269786 269786u --- NO COMMENTS
F269787 269787u --- NO COMMENTS
F269788 269788u --- NO COMMENTS
F269789 269789u --- NO COMMENTS
F269790 269790u --- NO COMMENTS
F269791 269791u --- NO COMMENTS
F269792 269792u --- NO COMMENTS
F269793 269793u --- NO COMMENTS
F269794 269794u --- NO COMMENTS
F269795 269795u --- NO COMMENTS
F269796 269796u --- NO COMMENTS
F269797 269797u --- NO COMMENTS
F269798 269798u --- NO COMMENTS
F269799 269799u --- NO COMMENTS
F269800 269800u --- NO COMMENTS
F269801 269801u --- NO COMMENTS
F269802 269802u --- NO COMMENTS
F269803 269803u --- NO COMMENTS
F269804 269804u --- NO COMMENTS
F269805 269805u --- NO COMMENTS
F269806 269806u --- NO COMMENTS
F269807 269807u --- NO COMMENTS
F269808 269808u --- NO COMMENTS
F269809 269809u --- NO COMMENTS
F269810 269810u --- NO COMMENTS
F269811 269811u --- NO COMMENTS
F269812 269812u --- NO COMMENTS
F269813 269813u --- NO COMMENTS
F269814 269814u --- NO COMMENTS
F269815 269815u --- NO COMMENTS
F269840 269840u --- NO COMMENTS
F269841 269841u --- NO COMMENTS
F269842 269842u --- NO COMMENTS
F269843 269843u --- NO COMMENTS
F269844 269844u --- NO COMMENTS
F269845 269845u --- NO COMMENTS
F269846 269846u --- NO COMMENTS
F269847 269847u --- NO COMMENTS
F269848 269848u --- NO COMMENTS
F269849 269849u --- NO COMMENTS
F269850 269850u --- NO COMMENTS
F269851 269851u --- NO COMMENTS
F269852 269852u --- NO COMMENTS
F269853 269853u --- NO COMMENTS
F269854 269854u --- NO COMMENTS
F269855 269855u --- NO COMMENTS
F2698 2698u --- NO COMMENTS
F269928 269928u --- NO COMMENTS
F269929 269929u --- NO COMMENTS
F269930 269930u --- NO COMMENTS
F269931 269931u --- NO COMMENTS
F269932 269932u --- NO COMMENTS
F269933 269933u --- NO COMMENTS
F269934 269934u --- NO COMMENTS
F269935 269935u --- NO COMMENTS
F269944 269944u --- NO COMMENTS
F269945 269945u --- NO COMMENTS
F269946 269946u --- NO COMMENTS
F269947 269947u --- NO COMMENTS
F269948 269948u --- NO COMMENTS
F269949 269949u --- NO COMMENTS
F269950 269950u --- NO COMMENTS
F269951 269951u --- NO COMMENTS
F269952 269952u --- NO COMMENTS
F269953 269953u --- NO COMMENTS
F269954 269954u --- NO COMMENTS
F269955 269955u --- NO COMMENTS
F269956 269956u --- NO COMMENTS
F269957 269957u --- NO COMMENTS
F269958 269958u --- NO COMMENTS
F269959 269959u --- NO COMMENTS
F269960 269960u --- NO COMMENTS
F269961 269961u --- NO COMMENTS
F269962 269962u --- NO COMMENTS
F269963 269963u --- NO COMMENTS
F269964 269964u --- NO COMMENTS
F269965 269965u --- NO COMMENTS
F269966 269966u --- NO COMMENTS
F269967 269967u --- NO COMMENTS
F269968 269968u --- NO COMMENTS
F269969 269969u --- NO COMMENTS
F269970 269970u --- NO COMMENTS
F269971 269971u --- NO COMMENTS
F269972 269972u --- NO COMMENTS
F269973 269973u --- NO COMMENTS
F269974 269974u --- NO COMMENTS
F269975 269975u --- NO COMMENTS
F269976 269976u --- NO COMMENTS
F269977 269977u --- NO COMMENTS
F269978 269978u --- NO COMMENTS
F269979 269979u --- NO COMMENTS
F269980 269980u --- NO COMMENTS
F269981 269981u --- NO COMMENTS
F269982 269982u --- NO COMMENTS
F269983 269983u --- NO COMMENTS
F2699 2699u --- NO COMMENTS
F270008 270008u --- NO COMMENTS
F270009 270009u --- NO COMMENTS
F270010 270010u --- NO COMMENTS
F270011 270011u --- NO COMMENTS
F270012 270012u --- NO COMMENTS
F270013 270013u --- NO COMMENTS
F270014 270014u --- NO COMMENTS
F270015 270015u --- NO COMMENTS
F270016 270016u --- NO COMMENTS
F270017 270017u --- NO COMMENTS
F270018 270018u --- NO COMMENTS
F270019 270019u --- NO COMMENTS
F270020 270020u --- NO COMMENTS
F270021 270021u --- NO COMMENTS
F270022 270022u --- NO COMMENTS
F270023 270023u --- NO COMMENTS
F270096 270096u --- NO COMMENTS
F270097 270097u --- NO COMMENTS
F270098 270098u --- NO COMMENTS
F270099 270099u --- NO COMMENTS
F270100 270100u --- NO COMMENTS
F270101 270101u --- NO COMMENTS
F270102 270102u --- NO COMMENTS
F270103 270103u --- NO COMMENTS
F270112 270112u --- NO COMMENTS
F270113 270113u --- NO COMMENTS
F270114 270114u --- NO COMMENTS
F270115 270115u --- NO COMMENTS
F270116 270116u --- NO COMMENTS
F270117 270117u --- NO COMMENTS
F270118 270118u --- NO COMMENTS
F270119 270119u --- NO COMMENTS
F270120 270120u --- NO COMMENTS
F270121 270121u --- NO COMMENTS
F270122 270122u --- NO COMMENTS
F270123 270123u --- NO COMMENTS
F270124 270124u --- NO COMMENTS
F270125 270125u --- NO COMMENTS
F270126 270126u --- NO COMMENTS
F270127 270127u --- NO COMMENTS
F270128 270128u --- NO COMMENTS
F270129 270129u --- NO COMMENTS
F270130 270130u --- NO COMMENTS
F270131 270131u --- NO COMMENTS
F270132 270132u --- NO COMMENTS
F270133 270133u --- NO COMMENTS
F270134 270134u --- NO COMMENTS
F270135 270135u --- NO COMMENTS
F270136 270136u --- NO COMMENTS
F270137 270137u --- NO COMMENTS
F270138 270138u --- NO COMMENTS
F270139 270139u --- NO COMMENTS
F270140 270140u --- NO COMMENTS
F270141 270141u --- NO COMMENTS
F270142 270142u --- NO COMMENTS
F270143 270143u --- NO COMMENTS
F270144 270144u --- NO COMMENTS
F270145 270145u --- NO COMMENTS
F270146 270146u --- NO COMMENTS
F270147 270147u --- NO COMMENTS
F270148 270148u --- NO COMMENTS
F270149 270149u --- NO COMMENTS
F270150 270150u --- NO COMMENTS
F270151 270151u --- NO COMMENTS
F270176 270176u --- NO COMMENTS
F270177 270177u --- NO COMMENTS
F270178 270178u --- NO COMMENTS
F270179 270179u --- NO COMMENTS
F270180 270180u --- NO COMMENTS
F270181 270181u --- NO COMMENTS
F270182 270182u --- NO COMMENTS
F270183 270183u --- NO COMMENTS
F270184 270184u --- NO COMMENTS
F270185 270185u --- NO COMMENTS
F270186 270186u --- NO COMMENTS
F270187 270187u --- NO COMMENTS
F270188 270188u --- NO COMMENTS
F270189 270189u --- NO COMMENTS
F270190 270190u --- NO COMMENTS
F270191 270191u --- NO COMMENTS
F270264 270264u --- NO COMMENTS
F270265 270265u --- NO COMMENTS
F270266 270266u --- NO COMMENTS
F270267 270267u --- NO COMMENTS
F270268 270268u --- NO COMMENTS
F270269 270269u --- NO COMMENTS
F270270 270270u --- NO COMMENTS
F270271 270271u --- NO COMMENTS
F270280 270280u --- NO COMMENTS
F270281 270281u --- NO COMMENTS
F270282 270282u --- NO COMMENTS
F270283 270283u --- NO COMMENTS
F270284 270284u --- NO COMMENTS
F270285 270285u --- NO COMMENTS
F270286 270286u --- NO COMMENTS
F270287 270287u --- NO COMMENTS
F270288 270288u --- NO COMMENTS
F270289 270289u --- NO COMMENTS
F270290 270290u --- NO COMMENTS
F270291 270291u --- NO COMMENTS
F270292 270292u --- NO COMMENTS
F270293 270293u --- NO COMMENTS
F270294 270294u --- NO COMMENTS
F270295 270295u --- NO COMMENTS
F270296 270296u --- NO COMMENTS
F270297 270297u --- NO COMMENTS
F270298 270298u --- NO COMMENTS
F270299 270299u --- NO COMMENTS
F270300 270300u --- NO COMMENTS
F270301 270301u --- NO COMMENTS
F270302 270302u --- NO COMMENTS
F270303 270303u --- NO COMMENTS
F270304 270304u --- NO COMMENTS
F270305 270305u --- NO COMMENTS
F270306 270306u --- NO COMMENTS
F270307 270307u --- NO COMMENTS
F270308 270308u --- NO COMMENTS
F270309 270309u --- NO COMMENTS
F270310 270310u --- NO COMMENTS
F270311 270311u --- NO COMMENTS
F270312 270312u --- NO COMMENTS
F270313 270313u --- NO COMMENTS
F270314 270314u --- NO COMMENTS
F270315 270315u --- NO COMMENTS
F270316 270316u --- NO COMMENTS
F270317 270317u --- NO COMMENTS
F270318 270318u --- NO COMMENTS
F270319 270319u --- NO COMMENTS
F270344 270344u --- NO COMMENTS
F270345 270345u --- NO COMMENTS
F270346 270346u --- NO COMMENTS
F270347 270347u --- NO COMMENTS
F270348 270348u --- NO COMMENTS
F270349 270349u --- NO COMMENTS
F270350 270350u --- NO COMMENTS
F270351 270351u --- NO COMMENTS
F270352 270352u --- NO COMMENTS
F270353 270353u --- NO COMMENTS
F270354 270354u --- NO COMMENTS
F270355 270355u --- NO COMMENTS
F270356 270356u --- NO COMMENTS
F270357 270357u --- NO COMMENTS
F270358 270358u --- NO COMMENTS
F270359 270359u --- NO COMMENTS
F2703 2703u --- NO COMMENTS
F270432 270432u --- NO COMMENTS
F270433 270433u --- NO COMMENTS
F270434 270434u --- NO COMMENTS
F270435 270435u --- NO COMMENTS
F270436 270436u --- NO COMMENTS
F270437 270437u --- NO COMMENTS
F270438 270438u --- NO COMMENTS
F270439 270439u --- NO COMMENTS
F270448 270448u --- NO COMMENTS
F270449 270449u --- NO COMMENTS
F270450 270450u --- NO COMMENTS
F270451 270451u --- NO COMMENTS
F270452 270452u --- NO COMMENTS
F270453 270453u --- NO COMMENTS
F270454 270454u --- NO COMMENTS
F270455 270455u --- NO COMMENTS
F270456 270456u --- NO COMMENTS
F270457 270457u --- NO COMMENTS
F270458 270458u --- NO COMMENTS
F270459 270459u --- NO COMMENTS
F270460 270460u --- NO COMMENTS
F270461 270461u --- NO COMMENTS
F270462 270462u --- NO COMMENTS
F270463 270463u --- NO COMMENTS
F270464 270464u --- NO COMMENTS
F270465 270465u --- NO COMMENTS
F270466 270466u --- NO COMMENTS
F270467 270467u --- NO COMMENTS
F270468 270468u --- NO COMMENTS
F270469 270469u --- NO COMMENTS
F270470 270470u --- NO COMMENTS
F270471 270471u --- NO COMMENTS
F270472 270472u --- NO COMMENTS
F270473 270473u --- NO COMMENTS
F270474 270474u --- NO COMMENTS
F270475 270475u --- NO COMMENTS
F270476 270476u --- NO COMMENTS
F270477 270477u --- NO COMMENTS
F270478 270478u --- NO COMMENTS
F270479 270479u --- NO COMMENTS
F270480 270480u --- NO COMMENTS
F270481 270481u --- NO COMMENTS
F270482 270482u --- NO COMMENTS
F270483 270483u --- NO COMMENTS
F270484 270484u --- NO COMMENTS
F270485 270485u --- NO COMMENTS
F270486 270486u --- NO COMMENTS
F270487 270487u --- NO COMMENTS
F270512 270512u --- NO COMMENTS
F270513 270513u --- NO COMMENTS
F270514 270514u --- NO COMMENTS
F270515 270515u --- NO COMMENTS
F270516 270516u --- NO COMMENTS
F270517 270517u --- NO COMMENTS
F270518 270518u --- NO COMMENTS
F270519 270519u --- NO COMMENTS
F270520 270520u --- NO COMMENTS
F270521 270521u --- NO COMMENTS
F270522 270522u --- NO COMMENTS
F270523 270523u --- NO COMMENTS
F270524 270524u --- NO COMMENTS
F270525 270525u --- NO COMMENTS
F270526 270526u --- NO COMMENTS
F270527 270527u --- NO COMMENTS
F2705 2705u --- NO COMMENTS
F270600 270600u --- NO COMMENTS
F270601 270601u --- NO COMMENTS
F270602 270602u --- NO COMMENTS
F270603 270603u --- NO COMMENTS
F270604 270604u --- NO COMMENTS
F270605 270605u --- NO COMMENTS
F270606 270606u --- NO COMMENTS
F270607 270607u --- NO COMMENTS
F270616 270616u --- NO COMMENTS
F270617 270617u --- NO COMMENTS
F270618 270618u --- NO COMMENTS
F270619 270619u --- NO COMMENTS
F270620 270620u --- NO COMMENTS
F270621 270621u --- NO COMMENTS
F270622 270622u --- NO COMMENTS
F270623 270623u --- NO COMMENTS
F270624 270624u --- NO COMMENTS
F270625 270625u --- NO COMMENTS
F270626 270626u --- NO COMMENTS
F270627 270627u --- NO COMMENTS
F270628 270628u --- NO COMMENTS
F270629 270629u --- NO COMMENTS
F270630 270630u --- NO COMMENTS
F270631 270631u --- NO COMMENTS
F270632 270632u --- NO COMMENTS
F270633 270633u --- NO COMMENTS
F270634 270634u --- NO COMMENTS
F270635 270635u --- NO COMMENTS
F270636 270636u --- NO COMMENTS
F270637 270637u --- NO COMMENTS
F270638 270638u --- NO COMMENTS
F270639 270639u --- NO COMMENTS
F270640 270640u --- NO COMMENTS
F270641 270641u --- NO COMMENTS
F270642 270642u --- NO COMMENTS
F270643 270643u --- NO COMMENTS
F270644 270644u --- NO COMMENTS
F270645 270645u --- NO COMMENTS
F270646 270646u --- NO COMMENTS
F270647 270647u --- NO COMMENTS
F270648 270648u --- NO COMMENTS
F270649 270649u --- NO COMMENTS
F270650 270650u --- NO COMMENTS
F270651 270651u --- NO COMMENTS
F270652 270652u --- NO COMMENTS
F270653 270653u --- NO COMMENTS
F270654 270654u --- NO COMMENTS
F270655 270655u --- NO COMMENTS
F270680 270680u --- NO COMMENTS
F270681 270681u --- NO COMMENTS
F270682 270682u --- NO COMMENTS
F270683 270683u --- NO COMMENTS
F270684 270684u --- NO COMMENTS
F270685 270685u --- NO COMMENTS
F270686 270686u --- NO COMMENTS
F270687 270687u --- NO COMMENTS
F270688 270688u --- NO COMMENTS
F270689 270689u --- NO COMMENTS
F270690 270690u --- NO COMMENTS
F270691 270691u --- NO COMMENTS
F270692 270692u --- NO COMMENTS
F270693 270693u --- NO COMMENTS
F270694 270694u --- NO COMMENTS
F270695 270695u --- NO COMMENTS
F270768 270768u --- NO COMMENTS
F270769 270769u --- NO COMMENTS
F270770 270770u --- NO COMMENTS
F270771 270771u --- NO COMMENTS
F270772 270772u --- NO COMMENTS
F270773 270773u --- NO COMMENTS
F270774 270774u --- NO COMMENTS
F270775 270775u --- NO COMMENTS
F270784 270784u --- NO COMMENTS
F270785 270785u --- NO COMMENTS
F270786 270786u --- NO COMMENTS
F270787 270787u --- NO COMMENTS
F270788 270788u --- NO COMMENTS
F270789 270789u --- NO COMMENTS
F270790 270790u --- NO COMMENTS
F270791 270791u --- NO COMMENTS
F270792 270792u --- NO COMMENTS
F270793 270793u --- NO COMMENTS
F270794 270794u --- NO COMMENTS
F270795 270795u --- NO COMMENTS
F270796 270796u --- NO COMMENTS
F270797 270797u --- NO COMMENTS
F270798 270798u --- NO COMMENTS
F270799 270799u --- NO COMMENTS
F270800 270800u --- NO COMMENTS
F270801 270801u --- NO COMMENTS
F270802 270802u --- NO COMMENTS
F270803 270803u --- NO COMMENTS
F270804 270804u --- NO COMMENTS
F270805 270805u --- NO COMMENTS
F270806 270806u --- NO COMMENTS
F270807 270807u --- NO COMMENTS
F270808 270808u --- NO COMMENTS
F270809 270809u --- NO COMMENTS
F270810 270810u --- NO COMMENTS
F270811 270811u --- NO COMMENTS
F270812 270812u --- NO COMMENTS
F270813 270813u --- NO COMMENTS
F270814 270814u --- NO COMMENTS
F270815 270815u --- NO COMMENTS
F270816 270816u --- NO COMMENTS
F270817 270817u --- NO COMMENTS
F270818 270818u --- NO COMMENTS
F270819 270819u --- NO COMMENTS
F270820 270820u --- NO COMMENTS
F270821 270821u --- NO COMMENTS
F270822 270822u --- NO COMMENTS
F270823 270823u --- NO COMMENTS
F270848 270848u --- NO COMMENTS
F270849 270849u --- NO COMMENTS
F270850 270850u --- NO COMMENTS
F270851 270851u --- NO COMMENTS
F270852 270852u --- NO COMMENTS
F270853 270853u --- NO COMMENTS
F270854 270854u --- NO COMMENTS
F270855 270855u --- NO COMMENTS
F270856 270856u --- NO COMMENTS
F270857 270857u --- NO COMMENTS
F270858 270858u --- NO COMMENTS
F270859 270859u --- NO COMMENTS
F270860 270860u --- NO COMMENTS
F270861 270861u --- NO COMMENTS
F270862 270862u --- NO COMMENTS
F270863 270863u --- NO COMMENTS
F270936 270936u --- NO COMMENTS
F270937 270937u --- NO COMMENTS
F270938 270938u --- NO COMMENTS
F270939 270939u --- NO COMMENTS
F270940 270940u --- NO COMMENTS
F270941 270941u --- NO COMMENTS
F270942 270942u --- NO COMMENTS
F270943 270943u --- NO COMMENTS
F270952 270952u --- NO COMMENTS
F270953 270953u --- NO COMMENTS
F270954 270954u --- NO COMMENTS
F270955 270955u --- NO COMMENTS
F270956 270956u --- NO COMMENTS
F270957 270957u --- NO COMMENTS
F270958 270958u --- NO COMMENTS
F270959 270959u --- NO COMMENTS
F270960 270960u --- NO COMMENTS
F270961 270961u --- NO COMMENTS
F270962 270962u --- NO COMMENTS
F270963 270963u --- NO COMMENTS
F270964 270964u --- NO COMMENTS
F270965 270965u --- NO COMMENTS
F270966 270966u --- NO COMMENTS
F270967 270967u --- NO COMMENTS
F270968 270968u --- NO COMMENTS
F270969 270969u --- NO COMMENTS
F270970 270970u --- NO COMMENTS
F270971 270971u --- NO COMMENTS
F270972 270972u --- NO COMMENTS
F270973 270973u --- NO COMMENTS
F270974 270974u --- NO COMMENTS
F270975 270975u --- NO COMMENTS
F270976 270976u --- NO COMMENTS
F270977 270977u --- NO COMMENTS
F270978 270978u --- NO COMMENTS
F270979 270979u --- NO COMMENTS
F270980 270980u --- NO COMMENTS
F270981 270981u --- NO COMMENTS
F270982 270982u --- NO COMMENTS
F270983 270983u --- NO COMMENTS
F270984 270984u --- NO COMMENTS
F270985 270985u --- NO COMMENTS
F270986 270986u --- NO COMMENTS
F270987 270987u --- NO COMMENTS
F270988 270988u --- NO COMMENTS
F270989 270989u --- NO COMMENTS
F270990 270990u --- NO COMMENTS
F270991 270991u --- NO COMMENTS
F2709 2709u --- NO COMMENTS
F271016 271016u --- NO COMMENTS
F271017 271017u --- NO COMMENTS
F271018 271018u --- NO COMMENTS
F271019 271019u --- NO COMMENTS
F271020 271020u --- NO COMMENTS
F271021 271021u --- NO COMMENTS
F271022 271022u --- NO COMMENTS
F271023 271023u --- NO COMMENTS
F271024 271024u --- NO COMMENTS
F271025 271025u --- NO COMMENTS
F271026 271026u --- NO COMMENTS
F271027 271027u --- NO COMMENTS
F271028 271028u --- NO COMMENTS
F271029 271029u --- NO COMMENTS
F271030 271030u --- NO COMMENTS
F271031 271031u --- NO COMMENTS
F271104 271104u --- NO COMMENTS
F271105 271105u --- NO COMMENTS
F271106 271106u --- NO COMMENTS
F271107 271107u --- NO COMMENTS
F271108 271108u --- NO COMMENTS
F271109 271109u --- NO COMMENTS
F271110 271110u --- NO COMMENTS
F271111 271111u --- NO COMMENTS
F271120 271120u --- NO COMMENTS
F271121 271121u --- NO COMMENTS
F271122 271122u --- NO COMMENTS
F271123 271123u --- NO COMMENTS
F271124 271124u --- NO COMMENTS
F271125 271125u --- NO COMMENTS
F271126 271126u --- NO COMMENTS
F271127 271127u --- NO COMMENTS
F271128 271128u --- NO COMMENTS
F271129 271129u --- NO COMMENTS
F271130 271130u --- NO COMMENTS
F271131 271131u --- NO COMMENTS
F271132 271132u --- NO COMMENTS
F271133 271133u --- NO COMMENTS
F271134 271134u --- NO COMMENTS
F271135 271135u --- NO COMMENTS
F271136 271136u --- NO COMMENTS
F271137 271137u --- NO COMMENTS
F271138 271138u --- NO COMMENTS
F271139 271139u --- NO COMMENTS
F271140 271140u --- NO COMMENTS
F271141 271141u --- NO COMMENTS
F271142 271142u --- NO COMMENTS
F271143 271143u --- NO COMMENTS
F271144 271144u --- NO COMMENTS
F271145 271145u --- NO COMMENTS
F271146 271146u --- NO COMMENTS
F271147 271147u --- NO COMMENTS
F271148 271148u --- NO COMMENTS
F271149 271149u --- NO COMMENTS
F271150 271150u --- NO COMMENTS
F271151 271151u --- NO COMMENTS
F271152 271152u --- NO COMMENTS
F271153 271153u --- NO COMMENTS
F271154 271154u --- NO COMMENTS
F271155 271155u --- NO COMMENTS
F271156 271156u --- NO COMMENTS
F271157 271157u --- NO COMMENTS
F271158 271158u --- NO COMMENTS
F271159 271159u --- NO COMMENTS
F271184 271184u --- NO COMMENTS
F271185 271185u --- NO COMMENTS
F271186 271186u --- NO COMMENTS
F271187 271187u --- NO COMMENTS
F271188 271188u --- NO COMMENTS
F271189 271189u --- NO COMMENTS
F271190 271190u --- NO COMMENTS
F271191 271191u --- NO COMMENTS
F271192 271192u --- NO COMMENTS
F271193 271193u --- NO COMMENTS
F271194 271194u --- NO COMMENTS
F271195 271195u --- NO COMMENTS
F271196 271196u --- NO COMMENTS
F271197 271197u --- NO COMMENTS
F271198 271198u --- NO COMMENTS
F271199 271199u --- NO COMMENTS
F271272 271272u --- NO COMMENTS
F271273 271273u --- NO COMMENTS
F271274 271274u --- NO COMMENTS
F271275 271275u --- NO COMMENTS
F271276 271276u --- NO COMMENTS
F271277 271277u --- NO COMMENTS
F271278 271278u --- NO COMMENTS
F271279 271279u --- NO COMMENTS
F271288 271288u --- NO COMMENTS
F271289 271289u --- NO COMMENTS
F271290 271290u --- NO COMMENTS
F271291 271291u --- NO COMMENTS
F271292 271292u --- NO COMMENTS
F271293 271293u --- NO COMMENTS
F271294 271294u --- NO COMMENTS
F271295 271295u --- NO COMMENTS
F271296 271296u --- NO COMMENTS
F271297 271297u --- NO COMMENTS
F271298 271298u --- NO COMMENTS
F271299 271299u --- NO COMMENTS
F2712 2712u --- NO COMMENTS
F271300 271300u --- NO COMMENTS
F271301 271301u --- NO COMMENTS
F271302 271302u --- NO COMMENTS
F271303 271303u --- NO COMMENTS
F271304 271304u --- NO COMMENTS
F271305 271305u --- NO COMMENTS
F271306 271306u --- NO COMMENTS
F271307 271307u --- NO COMMENTS
F271308 271308u --- NO COMMENTS
F271309 271309u --- NO COMMENTS
F271310 271310u --- NO COMMENTS
F271311 271311u --- NO COMMENTS
F271312 271312u --- NO COMMENTS
F271313 271313u --- NO COMMENTS
F271314 271314u --- NO COMMENTS
F271315 271315u --- NO COMMENTS
F271316 271316u --- NO COMMENTS
F271317 271317u --- NO COMMENTS
F271318 271318u --- NO COMMENTS
F271319 271319u --- NO COMMENTS
F271320 271320u --- NO COMMENTS
F271321 271321u --- NO COMMENTS
F271322 271322u --- NO COMMENTS
F271323 271323u --- NO COMMENTS
F271324 271324u --- NO COMMENTS
F271325 271325u --- NO COMMENTS
F271326 271326u --- NO COMMENTS
F271327 271327u --- NO COMMENTS
F271352 271352u --- NO COMMENTS
F271353 271353u --- NO COMMENTS
F271354 271354u --- NO COMMENTS
F271355 271355u --- NO COMMENTS
F271356 271356u --- NO COMMENTS
F271357 271357u --- NO COMMENTS
F271358 271358u --- NO COMMENTS
F271359 271359u --- NO COMMENTS
F271360 271360u --- NO COMMENTS
F271361 271361u --- NO COMMENTS
F271362 271362u --- NO COMMENTS
F271363 271363u --- NO COMMENTS
F271364 271364u --- NO COMMENTS
F271365 271365u --- NO COMMENTS
F271366 271366u --- NO COMMENTS
F271367 271367u --- NO COMMENTS
F2713 2713u --- NO COMMENTS
F271440 271440u --- NO COMMENTS
F271441 271441u --- NO COMMENTS
F271442 271442u --- NO COMMENTS
F271443 271443u --- NO COMMENTS
F271444 271444u --- NO COMMENTS
F271445 271445u --- NO COMMENTS
F271446 271446u --- NO COMMENTS
F271447 271447u --- NO COMMENTS
F271456 271456u --- NO COMMENTS
F271457 271457u --- NO COMMENTS
F271458 271458u --- NO COMMENTS
F271459 271459u --- NO COMMENTS
F271460 271460u --- NO COMMENTS
F271461 271461u --- NO COMMENTS
F271462 271462u --- NO COMMENTS
F271463 271463u --- NO COMMENTS
F271464 271464u --- NO COMMENTS
F271465 271465u --- NO COMMENTS
F271466 271466u --- NO COMMENTS
F271467 271467u --- NO COMMENTS
F271468 271468u --- NO COMMENTS
F271469 271469u --- NO COMMENTS
F271470 271470u --- NO COMMENTS
F271471 271471u --- NO COMMENTS
F271472 271472u --- NO COMMENTS
F271473 271473u --- NO COMMENTS
F271474 271474u --- NO COMMENTS
F271475 271475u --- NO COMMENTS
F271476 271476u --- NO COMMENTS
F271477 271477u --- NO COMMENTS
F271478 271478u --- NO COMMENTS
F271479 271479u --- NO COMMENTS
F271480 271480u --- NO COMMENTS
F271481 271481u --- NO COMMENTS
F271482 271482u --- NO COMMENTS
F271483 271483u --- NO COMMENTS
F271484 271484u --- NO COMMENTS
F271485 271485u --- NO COMMENTS
F271486 271486u --- NO COMMENTS
F271487 271487u --- NO COMMENTS
F271488 271488u --- NO COMMENTS
F271489 271489u --- NO COMMENTS
F271490 271490u --- NO COMMENTS
F271491 271491u --- NO COMMENTS
F271492 271492u --- NO COMMENTS
F271493 271493u --- NO COMMENTS
F271494 271494u --- NO COMMENTS
F271495 271495u --- NO COMMENTS
F2714 2714u --- NO COMMENTS
F271520 271520u --- NO COMMENTS
F271521 271521u --- NO COMMENTS
F271522 271522u --- NO COMMENTS
F271523 271523u --- NO COMMENTS
F271524 271524u --- NO COMMENTS
F271525 271525u --- NO COMMENTS
F271526 271526u --- NO COMMENTS
F271527 271527u --- NO COMMENTS
F271528 271528u --- NO COMMENTS
F271529 271529u --- NO COMMENTS
F271530 271530u --- NO COMMENTS
F271531 271531u --- NO COMMENTS
F271532 271532u --- NO COMMENTS
F271533 271533u --- NO COMMENTS
F271534 271534u --- NO COMMENTS
F271535 271535u --- NO COMMENTS
F271608 271608u --- NO COMMENTS
F271609 271609u --- NO COMMENTS
F271610 271610u --- NO COMMENTS
F271611 271611u --- NO COMMENTS
F271612 271612u --- NO COMMENTS
F271613 271613u --- NO COMMENTS
F271614 271614u --- NO COMMENTS
F271615 271615u --- NO COMMENTS
F271624 271624u --- NO COMMENTS
F271625 271625u --- NO COMMENTS
F271626 271626u --- NO COMMENTS
F271627 271627u --- NO COMMENTS
F271628 271628u --- NO COMMENTS
F271629 271629u --- NO COMMENTS
F271630 271630u --- NO COMMENTS
F271631 271631u --- NO COMMENTS
F271632 271632u --- NO COMMENTS
F271633 271633u --- NO COMMENTS
F271634 271634u --- NO COMMENTS
F271635 271635u --- NO COMMENTS
F271636 271636u --- NO COMMENTS
F271637 271637u --- NO COMMENTS
F271638 271638u --- NO COMMENTS
F271639 271639u --- NO COMMENTS
F271640 271640u --- NO COMMENTS
F271641 271641u --- NO COMMENTS
F271642 271642u --- NO COMMENTS
F271643 271643u --- NO COMMENTS
F271644 271644u --- NO COMMENTS
F271645 271645u --- NO COMMENTS
F271646 271646u --- NO COMMENTS
F271647 271647u --- NO COMMENTS
F271648 271648u --- NO COMMENTS
F271649 271649u --- NO COMMENTS
F271650 271650u --- NO COMMENTS
F271651 271651u --- NO COMMENTS
F271652 271652u --- NO COMMENTS
F271653 271653u --- NO COMMENTS
F271654 271654u --- NO COMMENTS
F271655 271655u --- NO COMMENTS
F271656 271656u --- NO COMMENTS
F271657 271657u --- NO COMMENTS
F271658 271658u --- NO COMMENTS
F271659 271659u --- NO COMMENTS
F271660 271660u --- NO COMMENTS
F271661 271661u --- NO COMMENTS
F271662 271662u --- NO COMMENTS
F271663 271663u --- NO COMMENTS
F271688 271688u --- NO COMMENTS
F271689 271689u --- NO COMMENTS
F271690 271690u --- NO COMMENTS
F271691 271691u --- NO COMMENTS
F271692 271692u --- NO COMMENTS
F271693 271693u --- NO COMMENTS
F271694 271694u --- NO COMMENTS
F271695 271695u --- NO COMMENTS
F271696 271696u --- NO COMMENTS
F271697 271697u --- NO COMMENTS
F271698 271698u --- NO COMMENTS
F271699 271699u --- NO COMMENTS
F271700 271700u --- NO COMMENTS
F271701 271701u --- NO COMMENTS
F271702 271702u --- NO COMMENTS
F271703 271703u --- NO COMMENTS
F271776 271776u --- NO COMMENTS
F271777 271777u --- NO COMMENTS
F271778 271778u --- NO COMMENTS
F271779 271779u --- NO COMMENTS
F271780 271780u --- NO COMMENTS
F271781 271781u --- NO COMMENTS
F271782 271782u --- NO COMMENTS
F271783 271783u --- NO COMMENTS
F271792 271792u --- NO COMMENTS
F271793 271793u --- NO COMMENTS
F271794 271794u --- NO COMMENTS
F271795 271795u --- NO COMMENTS
F271796 271796u --- NO COMMENTS
F271797 271797u --- NO COMMENTS
F271798 271798u --- NO COMMENTS
F271799 271799u --- NO COMMENTS
F271800 271800u --- NO COMMENTS
F271801 271801u --- NO COMMENTS
F271802 271802u --- NO COMMENTS
F271803 271803u --- NO COMMENTS
F271804 271804u --- NO COMMENTS
F271805 271805u --- NO COMMENTS
F271806 271806u --- NO COMMENTS
F271807 271807u --- NO COMMENTS
F271808 271808u --- NO COMMENTS
F271809 271809u --- NO COMMENTS
F271810 271810u --- NO COMMENTS
F271811 271811u --- NO COMMENTS
F271812 271812u --- NO COMMENTS
F271813 271813u --- NO COMMENTS
F271814 271814u --- NO COMMENTS
F271815 271815u --- NO COMMENTS
F271816 271816u --- NO COMMENTS
F271817 271817u --- NO COMMENTS
F271818 271818u --- NO COMMENTS
F271819 271819u --- NO COMMENTS
F271820 271820u --- NO COMMENTS
F271821 271821u --- NO COMMENTS
F271822 271822u --- NO COMMENTS
F271823 271823u --- NO COMMENTS
F271824 271824u --- NO COMMENTS
F271825 271825u --- NO COMMENTS
F271826 271826u --- NO COMMENTS
F271827 271827u --- NO COMMENTS
F271828 271828u --- NO COMMENTS
F271829 271829u --- NO COMMENTS
F271830 271830u --- NO COMMENTS
F271831 271831u --- NO COMMENTS
F271856 271856u --- NO COMMENTS
F271857 271857u --- NO COMMENTS
F271858 271858u --- NO COMMENTS
F271859 271859u --- NO COMMENTS
F271860 271860u --- NO COMMENTS
F271861 271861u --- NO COMMENTS
F271862 271862u --- NO COMMENTS
F271863 271863u --- NO COMMENTS
F271864 271864u --- NO COMMENTS
F271865 271865u --- NO COMMENTS
F271866 271866u --- NO COMMENTS
F271867 271867u --- NO COMMENTS
F271868 271868u --- NO COMMENTS
F271869 271869u --- NO COMMENTS
F271870 271870u --- NO COMMENTS
F271871 271871u --- NO COMMENTS
F271944 271944u --- NO COMMENTS
F271945 271945u --- NO COMMENTS
F271946 271946u --- NO COMMENTS
F271947 271947u --- NO COMMENTS
F271948 271948u --- NO COMMENTS
F271949 271949u --- NO COMMENTS
F271950 271950u --- NO COMMENTS
F271951 271951u --- NO COMMENTS
F271960 271960u --- NO COMMENTS
F271961 271961u --- NO COMMENTS
F271962 271962u --- NO COMMENTS
F271963 271963u --- NO COMMENTS
F271964 271964u --- NO COMMENTS
F271965 271965u --- NO COMMENTS
F271966 271966u --- NO COMMENTS
F271967 271967u --- NO COMMENTS
F271968 271968u --- NO COMMENTS
F271969 271969u --- NO COMMENTS
F271970 271970u --- NO COMMENTS
F271971 271971u --- NO COMMENTS
F271972 271972u --- NO COMMENTS
F271973 271973u --- NO COMMENTS
F271974 271974u --- NO COMMENTS
F271975 271975u --- NO COMMENTS
F271976 271976u --- NO COMMENTS
F271977 271977u --- NO COMMENTS
F271978 271978u --- NO COMMENTS
F271979 271979u --- NO COMMENTS
F271980 271980u --- NO COMMENTS
F271981 271981u --- NO COMMENTS
F271982 271982u --- NO COMMENTS
F271983 271983u --- NO COMMENTS
F271984 271984u --- NO COMMENTS
F271985 271985u --- NO COMMENTS
F271986 271986u --- NO COMMENTS
F271987 271987u --- NO COMMENTS
F271988 271988u --- NO COMMENTS
F271989 271989u --- NO COMMENTS
F271990 271990u --- NO COMMENTS
F271991 271991u --- NO COMMENTS
F271992 271992u --- NO COMMENTS
F271993 271993u --- NO COMMENTS
F271994 271994u --- NO COMMENTS
F271995 271995u --- NO COMMENTS
F271996 271996u --- NO COMMENTS
F271997 271997u --- NO COMMENTS
F271998 271998u --- NO COMMENTS
F271999 271999u --- NO COMMENTS
F2719 2719u --- NO COMMENTS
F272024 272024u --- NO COMMENTS
F272025 272025u --- NO COMMENTS
F272026 272026u --- NO COMMENTS
F272027 272027u --- NO COMMENTS
F272028 272028u --- NO COMMENTS
F272029 272029u --- NO COMMENTS
F272030 272030u --- NO COMMENTS
F272031 272031u --- NO COMMENTS
F272032 272032u --- NO COMMENTS
F272033 272033u --- NO COMMENTS
F272034 272034u --- NO COMMENTS
F272035 272035u --- NO COMMENTS
F272036 272036u --- NO COMMENTS
F272037 272037u --- NO COMMENTS
F272038 272038u --- NO COMMENTS
F272039 272039u --- NO COMMENTS
F2720 2720u --- NO COMMENTS
F272112 272112u --- NO COMMENTS
F272113 272113u --- NO COMMENTS
F272114 272114u --- NO COMMENTS
F272115 272115u --- NO COMMENTS
F272116 272116u --- NO COMMENTS
F272117 272117u --- NO COMMENTS
F272118 272118u --- NO COMMENTS
F272119 272119u --- NO COMMENTS
F272128 272128u --- NO COMMENTS
F272129 272129u --- NO COMMENTS
F272130 272130u --- NO COMMENTS
F272131 272131u --- NO COMMENTS
F272132 272132u --- NO COMMENTS
F272133 272133u --- NO COMMENTS
F272134 272134u --- NO COMMENTS
F272135 272135u --- NO COMMENTS
F272136 272136u --- NO COMMENTS
F272137 272137u --- NO COMMENTS
F272138 272138u --- NO COMMENTS
F272139 272139u --- NO COMMENTS
F272140 272140u --- NO COMMENTS
F272141 272141u --- NO COMMENTS
F272142 272142u --- NO COMMENTS
F272143 272143u --- NO COMMENTS
F272144 272144u --- NO COMMENTS
F272145 272145u --- NO COMMENTS
F272146 272146u --- NO COMMENTS
F272147 272147u --- NO COMMENTS
F272148 272148u --- NO COMMENTS
F272149 272149u --- NO COMMENTS
F272150 272150u --- NO COMMENTS
F272151 272151u --- NO COMMENTS
F272152 272152u --- NO COMMENTS
F272153 272153u --- NO COMMENTS
F272154 272154u --- NO COMMENTS
F272155 272155u --- NO COMMENTS
F272156 272156u --- NO COMMENTS
F272157 272157u --- NO COMMENTS
F272158 272158u --- NO COMMENTS
F272159 272159u --- NO COMMENTS
F272160 272160u --- NO COMMENTS
F272161 272161u --- NO COMMENTS
F272162 272162u --- NO COMMENTS
F272163 272163u --- NO COMMENTS
F272164 272164u --- NO COMMENTS
F272165 272165u --- NO COMMENTS
F272166 272166u --- NO COMMENTS
F272167 272167u --- NO COMMENTS
F272192 272192u --- NO COMMENTS
F272193 272193u --- NO COMMENTS
F272194 272194u --- NO COMMENTS
F272195 272195u --- NO COMMENTS
F272196 272196u --- NO COMMENTS
F272197 272197u --- NO COMMENTS
F272198 272198u --- NO COMMENTS
F272199 272199u --- NO COMMENTS
F2721 2721u --- NO COMMENTS
F272200 272200u --- NO COMMENTS
F272201 272201u --- NO COMMENTS
F272202 272202u --- NO COMMENTS
F272203 272203u --- NO COMMENTS
F272204 272204u --- NO COMMENTS
F272205 272205u --- NO COMMENTS
F272206 272206u --- NO COMMENTS
F272207 272207u --- NO COMMENTS
F2722 2722u --- NO COMMENTS
F2724 2724u --- NO COMMENTS
F2725 2725u --- NO COMMENTS
F2728 2728u --- NO COMMENTS
F2730 2730u --- NO COMMENTS
F2731 2731u --- NO COMMENTS
F2732 2732u --- NO COMMENTS
F2734 2734u --- NO COMMENTS
F2735 2735u --- NO COMMENTS
F2736 2736u --- NO COMMENTS
F2737 2737u --- NO COMMENTS
F2738 2738u --- NO COMMENTS
F2739 2739u --- NO COMMENTS
F2740 2740u --- NO COMMENTS
F2741 2741u --- NO COMMENTS
F274248 274248u --- NO COMMENTS
F274249 274249u --- NO COMMENTS
F274250 274250u --- NO COMMENTS
F274251 274251u --- NO COMMENTS
F274252 274252u --- NO COMMENTS
F274253 274253u --- NO COMMENTS
F274254 274254u --- NO COMMENTS
F274255 274255u --- NO COMMENTS
F274256 274256u --- NO COMMENTS
F274257 274257u --- NO COMMENTS
F274258 274258u --- NO COMMENTS
F274259 274259u --- NO COMMENTS
F274260 274260u --- NO COMMENTS
F274261 274261u --- NO COMMENTS
F274262 274262u --- NO COMMENTS
F274263 274263u --- NO COMMENTS
F274264 274264u --- NO COMMENTS
F274265 274265u --- NO COMMENTS
F274266 274266u --- NO COMMENTS
F274267 274267u --- NO COMMENTS
F274268 274268u --- NO COMMENTS
F274269 274269u --- NO COMMENTS
F274270 274270u --- NO COMMENTS
F274271 274271u --- NO COMMENTS
F274272 274272u --- NO COMMENTS
F274273 274273u --- NO COMMENTS
F274274 274274u --- NO COMMENTS
F274275 274275u --- NO COMMENTS
F274276 274276u --- NO COMMENTS
F274277 274277u --- NO COMMENTS
F274278 274278u --- NO COMMENTS
F274279 274279u --- NO COMMENTS
F274312 274312u --- NO COMMENTS
F274313 274313u --- NO COMMENTS
F274314 274314u --- NO COMMENTS
F274315 274315u --- NO COMMENTS
F274316 274316u --- NO COMMENTS
F274317 274317u --- NO COMMENTS
F274318 274318u --- NO COMMENTS
F274319 274319u --- NO COMMENTS
F274368 274368u --- NO COMMENTS
F274369 274369u --- NO COMMENTS
F274370 274370u --- NO COMMENTS
F274371 274371u --- NO COMMENTS
F274372 274372u --- NO COMMENTS
F274373 274373u --- NO COMMENTS
F274374 274374u --- NO COMMENTS
F274375 274375u --- NO COMMENTS
F274376 274376u --- NO COMMENTS
F274377 274377u --- NO COMMENTS
F274378 274378u --- NO COMMENTS
F274379 274379u --- NO COMMENTS
F274380 274380u --- NO COMMENTS
F274381 274381u --- NO COMMENTS
F274382 274382u --- NO COMMENTS
F274383 274383u --- NO COMMENTS
F274384 274384u --- NO COMMENTS
F274385 274385u --- NO COMMENTS
F274386 274386u --- NO COMMENTS
F274387 274387u --- NO COMMENTS
F274388 274388u --- NO COMMENTS
F274389 274389u --- NO COMMENTS
F274390 274390u --- NO COMMENTS
F274391 274391u --- NO COMMENTS
F274392 274392u --- NO COMMENTS
F274393 274393u --- NO COMMENTS
F274394 274394u --- NO COMMENTS
F274395 274395u --- NO COMMENTS
F274396 274396u --- NO COMMENTS
F274397 274397u --- NO COMMENTS
F274398 274398u --- NO COMMENTS
F274399 274399u --- NO COMMENTS
F2743 2743u --- NO COMMENTS
F274432 274432u --- NO COMMENTS
F274433 274433u --- NO COMMENTS
F274434 274434u --- NO COMMENTS
F274435 274435u --- NO COMMENTS
F274436 274436u --- NO COMMENTS
F274437 274437u --- NO COMMENTS
F274438 274438u --- NO COMMENTS
F274439 274439u --- NO COMMENTS
F274488 274488u --- NO COMMENTS
F274489 274489u --- NO COMMENTS
F274490 274490u --- NO COMMENTS
F274491 274491u --- NO COMMENTS
F274492 274492u --- NO COMMENTS
F274493 274493u --- NO COMMENTS
F274494 274494u --- NO COMMENTS
F274495 274495u --- NO COMMENTS
F274496 274496u --- NO COMMENTS
F274497 274497u --- NO COMMENTS
F274498 274498u --- NO COMMENTS
F274499 274499u --- NO COMMENTS
F2744 2744u --- NO COMMENTS
F274500 274500u --- NO COMMENTS
F274501 274501u --- NO COMMENTS
F274502 274502u --- NO COMMENTS
F274503 274503u --- NO COMMENTS
F274504 274504u --- NO COMMENTS
F274505 274505u --- NO COMMENTS
F274506 274506u --- NO COMMENTS
F274507 274507u --- NO COMMENTS
F274508 274508u --- NO COMMENTS
F274509 274509u --- NO COMMENTS
F274510 274510u --- NO COMMENTS
F274511 274511u --- NO COMMENTS
F274512 274512u --- NO COMMENTS
F274513 274513u --- NO COMMENTS
F274514 274514u --- NO COMMENTS
F274515 274515u --- NO COMMENTS
F274516 274516u --- NO COMMENTS
F274517 274517u --- NO COMMENTS
F274518 274518u --- NO COMMENTS
F274519 274519u --- NO COMMENTS
F274552 274552u --- NO COMMENTS
F274553 274553u --- NO COMMENTS
F274554 274554u --- NO COMMENTS
F274555 274555u --- NO COMMENTS
F274556 274556u --- NO COMMENTS
F274557 274557u --- NO COMMENTS
F274558 274558u --- NO COMMENTS
F274559 274559u --- NO COMMENTS
F274608 274608u --- NO COMMENTS
F274609 274609u --- NO COMMENTS
F274610 274610u --- NO COMMENTS
F274611 274611u --- NO COMMENTS
F274612 274612u --- NO COMMENTS
F274613 274613u --- NO COMMENTS
F274614 274614u --- NO COMMENTS
F274615 274615u --- NO COMMENTS
F274616 274616u --- NO COMMENTS
F274617 274617u --- NO COMMENTS
F274618 274618u --- NO COMMENTS
F274619 274619u --- NO COMMENTS
F274620 274620u --- NO COMMENTS
F274621 274621u --- NO COMMENTS
F274622 274622u --- NO COMMENTS
F274623 274623u --- NO COMMENTS
F274624 274624u --- NO COMMENTS
F274625 274625u --- NO COMMENTS
F274626 274626u --- NO COMMENTS
F274627 274627u --- NO COMMENTS
F274628 274628u --- NO COMMENTS
F274629 274629u --- NO COMMENTS
F274630 274630u --- NO COMMENTS
F274631 274631u --- NO COMMENTS
F274632 274632u --- NO COMMENTS
F274633 274633u --- NO COMMENTS
F274634 274634u --- NO COMMENTS
F274635 274635u --- NO COMMENTS
F274636 274636u --- NO COMMENTS
F274637 274637u --- NO COMMENTS
F274638 274638u --- NO COMMENTS
F274639 274639u --- NO COMMENTS
F274672 274672u --- NO COMMENTS
F274673 274673u --- NO COMMENTS
F274674 274674u --- NO COMMENTS
F274675 274675u --- NO COMMENTS
F274676 274676u --- NO COMMENTS
F274677 274677u --- NO COMMENTS
F274678 274678u --- NO COMMENTS
F274679 274679u --- NO COMMENTS
F2750 2750u --- NO COMMENTS
F2751 2751u --- NO COMMENTS
F2752 2752u --- NO COMMENTS
F275504 275504u --- NO COMMENTS
F275505 275505u --- NO COMMENTS
F275506 275506u --- NO COMMENTS
F275507 275507u --- NO COMMENTS
F275508 275508u --- NO COMMENTS
F275509 275509u --- NO COMMENTS
F275510 275510u --- NO COMMENTS
F275511 275511u --- NO COMMENTS
F275512 275512u --- NO COMMENTS
F275513 275513u --- NO COMMENTS
F275514 275514u --- NO COMMENTS
F275515 275515u --- NO COMMENTS
F275516 275516u --- NO COMMENTS
F275517 275517u --- NO COMMENTS
F275518 275518u --- NO COMMENTS
F275519 275519u --- NO COMMENTS
F275520 275520u --- NO COMMENTS
F275521 275521u --- NO COMMENTS
F275522 275522u --- NO COMMENTS
F275523 275523u --- NO COMMENTS
F275524 275524u --- NO COMMENTS
F275525 275525u --- NO COMMENTS
F275526 275526u --- NO COMMENTS
F275527 275527u --- NO COMMENTS
F275528 275528u --- NO COMMENTS
F275529 275529u --- NO COMMENTS
F275530 275530u --- NO COMMENTS
F275531 275531u --- NO COMMENTS
F275532 275532u --- NO COMMENTS
F275533 275533u --- NO COMMENTS
F275534 275534u --- NO COMMENTS
F275535 275535u --- NO COMMENTS
F275568 275568u --- NO COMMENTS
F275569 275569u --- NO COMMENTS
F275570 275570u --- NO COMMENTS
F275571 275571u --- NO COMMENTS
F275572 275572u --- NO COMMENTS
F275573 275573u --- NO COMMENTS
F275574 275574u --- NO COMMENTS
F275575 275575u --- NO COMMENTS
F275624 275624u --- NO COMMENTS
F275625 275625u --- NO COMMENTS
F275626 275626u --- NO COMMENTS
F275627 275627u --- NO COMMENTS
F275628 275628u --- NO COMMENTS
F275629 275629u --- NO COMMENTS
F275630 275630u --- NO COMMENTS
F275631 275631u --- NO COMMENTS
F275632 275632u --- NO COMMENTS
F275633 275633u --- NO COMMENTS
F275634 275634u --- NO COMMENTS
F275635 275635u --- NO COMMENTS
F275636 275636u --- NO COMMENTS
F275637 275637u --- NO COMMENTS
F275638 275638u --- NO COMMENTS
F275639 275639u --- NO COMMENTS
F275640 275640u --- NO COMMENTS
F275641 275641u --- NO COMMENTS
F275642 275642u --- NO COMMENTS
F275643 275643u --- NO COMMENTS
F275644 275644u --- NO COMMENTS
F275645 275645u --- NO COMMENTS
F275646 275646u --- NO COMMENTS
F275647 275647u --- NO COMMENTS
F275648 275648u --- NO COMMENTS
F275649 275649u --- NO COMMENTS
F275650 275650u --- NO COMMENTS
F275651 275651u --- NO COMMENTS
F275652 275652u --- NO COMMENTS
F275653 275653u --- NO COMMENTS
F275654 275654u --- NO COMMENTS
F275655 275655u --- NO COMMENTS
F275688 275688u --- NO COMMENTS
F275689 275689u --- NO COMMENTS
F275690 275690u --- NO COMMENTS
F275691 275691u --- NO COMMENTS
F275692 275692u --- NO COMMENTS
F275693 275693u --- NO COMMENTS
F275694 275694u --- NO COMMENTS
F275695 275695u --- NO COMMENTS
F2770 2770u --- NO COMMENTS
F2771 2771u --- NO COMMENTS
F2773 2773u --- NO COMMENTS
F277496 277496u --- NO COMMENTS
F277497 277497u --- NO COMMENTS
F277498 277498u --- NO COMMENTS
F277499 277499u --- NO COMMENTS
F2774 2774u --- NO COMMENTS
F277500 277500u --- NO COMMENTS
F277501 277501u --- NO COMMENTS
F277502 277502u --- NO COMMENTS
F277503 277503u --- NO COMMENTS
F277512 277512u --- NO COMMENTS
F277513 277513u --- NO COMMENTS
F277514 277514u --- NO COMMENTS
F277515 277515u --- NO COMMENTS
F277516 277516u --- NO COMMENTS
F277517 277517u --- NO COMMENTS
F277518 277518u --- NO COMMENTS
F277519 277519u --- NO COMMENTS
F277520 277520u --- NO COMMENTS
F277521 277521u --- NO COMMENTS
F277522 277522u --- NO COMMENTS
F277523 277523u --- NO COMMENTS
F277524 277524u --- NO COMMENTS
F277525 277525u --- NO COMMENTS
F277526 277526u --- NO COMMENTS
F277527 277527u --- NO COMMENTS
F277528 277528u --- NO COMMENTS
F277529 277529u --- NO COMMENTS
F277530 277530u --- NO COMMENTS
F277531 277531u --- NO COMMENTS
F277532 277532u --- NO COMMENTS
F277533 277533u --- NO COMMENTS
F277534 277534u --- NO COMMENTS
F277535 277535u --- NO COMMENTS
F277536 277536u --- NO COMMENTS
F277537 277537u --- NO COMMENTS
F277538 277538u --- NO COMMENTS
F277539 277539u --- NO COMMENTS
F277540 277540u --- NO COMMENTS
F277541 277541u --- NO COMMENTS
F277542 277542u --- NO COMMENTS
F277543 277543u --- NO COMMENTS
F277544 277544u --- NO COMMENTS
F277545 277545u --- NO COMMENTS
F277546 277546u --- NO COMMENTS
F277547 277547u --- NO COMMENTS
F277548 277548u --- NO COMMENTS
F277549 277549u --- NO COMMENTS
F277550 277550u --- NO COMMENTS
F277551 277551u --- NO COMMENTS
F277576 277576u --- NO COMMENTS
F277577 277577u --- NO COMMENTS
F277578 277578u --- NO COMMENTS
F277579 277579u --- NO COMMENTS
F277580 277580u --- NO COMMENTS
F277581 277581u --- NO COMMENTS
F277582 277582u --- NO COMMENTS
F277583 277583u --- NO COMMENTS
F277584 277584u --- NO COMMENTS
F277585 277585u --- NO COMMENTS
F277586 277586u --- NO COMMENTS
F277587 277587u --- NO COMMENTS
F277588 277588u --- NO COMMENTS
F277589 277589u --- NO COMMENTS
F277590 277590u --- NO COMMENTS
F277591 277591u --- NO COMMENTS
F277664 277664u --- NO COMMENTS
F277665 277665u --- NO COMMENTS
F277666 277666u --- NO COMMENTS
F277667 277667u --- NO COMMENTS
F277668 277668u --- NO COMMENTS
F277669 277669u --- NO COMMENTS
F277670 277670u --- NO COMMENTS
F277671 277671u --- NO COMMENTS
F277672 277672u --- NO COMMENTS
F277673 277673u --- NO COMMENTS
F277674 277674u --- NO COMMENTS
F277675 277675u --- NO COMMENTS
F277676 277676u --- NO COMMENTS
F277677 277677u --- NO COMMENTS
F277678 277678u --- NO COMMENTS
F277679 277679u --- NO COMMENTS
F277680 277680u --- NO COMMENTS
F277681 277681u --- NO COMMENTS
F277682 277682u --- NO COMMENTS
F277683 277683u --- NO COMMENTS
F277684 277684u --- NO COMMENTS
F277685 277685u --- NO COMMENTS
F277686 277686u --- NO COMMENTS
F277687 277687u --- NO COMMENTS
F277688 277688u --- NO COMMENTS
F277689 277689u --- NO COMMENTS
F277690 277690u --- NO COMMENTS
F277691 277691u --- NO COMMENTS
F277692 277692u --- NO COMMENTS
F277693 277693u --- NO COMMENTS
F277694 277694u --- NO COMMENTS
F277695 277695u --- NO COMMENTS
F277728 277728u --- NO COMMENTS
F277729 277729u --- NO COMMENTS
F277730 277730u --- NO COMMENTS
F277731 277731u --- NO COMMENTS
F277732 277732u --- NO COMMENTS
F277733 277733u --- NO COMMENTS
F277734 277734u --- NO COMMENTS
F277735 277735u --- NO COMMENTS
F277784 277784u --- NO COMMENTS
F277785 277785u --- NO COMMENTS
F277786 277786u --- NO COMMENTS
F277787 277787u --- NO COMMENTS
F277788 277788u --- NO COMMENTS
F277789 277789u --- NO COMMENTS
F277790 277790u --- NO COMMENTS
F277791 277791u --- NO COMMENTS
F277800 277800u --- NO COMMENTS
F277801 277801u --- NO COMMENTS
F277802 277802u --- NO COMMENTS
F277803 277803u --- NO COMMENTS
F277804 277804u --- NO COMMENTS
F277805 277805u --- NO COMMENTS
F277806 277806u --- NO COMMENTS
F277807 277807u --- NO COMMENTS
F277808 277808u --- NO COMMENTS
F277809 277809u --- NO COMMENTS
F277810 277810u --- NO COMMENTS
F277811 277811u --- NO COMMENTS
F277812 277812u --- NO COMMENTS
F277813 277813u --- NO COMMENTS
F277814 277814u --- NO COMMENTS
F277815 277815u --- NO COMMENTS
F277816 277816u --- NO COMMENTS
F277817 277817u --- NO COMMENTS
F277818 277818u --- NO COMMENTS
F277819 277819u --- NO COMMENTS
F277820 277820u --- NO COMMENTS
F277821 277821u --- NO COMMENTS
F277822 277822u --- NO COMMENTS
F277823 277823u --- NO COMMENTS
F277824 277824u --- NO COMMENTS
F277825 277825u --- NO COMMENTS
F277826 277826u --- NO COMMENTS
F277827 277827u --- NO COMMENTS
F277828 277828u --- NO COMMENTS
F277829 277829u --- NO COMMENTS
F277830 277830u --- NO COMMENTS
F277831 277831u --- NO COMMENTS
F277832 277832u --- NO COMMENTS
F277833 277833u --- NO COMMENTS
F277834 277834u --- NO COMMENTS
F277835 277835u --- NO COMMENTS
F277836 277836u --- NO COMMENTS
F277837 277837u --- NO COMMENTS
F277838 277838u --- NO COMMENTS
F277839 277839u --- NO COMMENTS
F277864 277864u --- NO COMMENTS
F277865 277865u --- NO COMMENTS
F277866 277866u --- NO COMMENTS
F277867 277867u --- NO COMMENTS
F277868 277868u --- NO COMMENTS
F277869 277869u --- NO COMMENTS
F277870 277870u --- NO COMMENTS
F277871 277871u --- NO COMMENTS
F277872 277872u --- NO COMMENTS
F277873 277873u --- NO COMMENTS
F277874 277874u --- NO COMMENTS
F277875 277875u --- NO COMMENTS
F277876 277876u --- NO COMMENTS
F277877 277877u --- NO COMMENTS
F277878 277878u --- NO COMMENTS
F277879 277879u --- NO COMMENTS
F277952 277952u --- NO COMMENTS
F277953 277953u --- NO COMMENTS
F277954 277954u --- NO COMMENTS
F277955 277955u --- NO COMMENTS
F277956 277956u --- NO COMMENTS
F277957 277957u --- NO COMMENTS
F277958 277958u --- NO COMMENTS
F277959 277959u --- NO COMMENTS
F277960 277960u --- NO COMMENTS
F277961 277961u --- NO COMMENTS
F277962 277962u --- NO COMMENTS
F277963 277963u --- NO COMMENTS
F277964 277964u --- NO COMMENTS
F277965 277965u --- NO COMMENTS
F277966 277966u --- NO COMMENTS
F277967 277967u --- NO COMMENTS
F277968 277968u --- NO COMMENTS
F277969 277969u --- NO COMMENTS
F277970 277970u --- NO COMMENTS
F277971 277971u --- NO COMMENTS
F277972 277972u --- NO COMMENTS
F277973 277973u --- NO COMMENTS
F277974 277974u --- NO COMMENTS
F277975 277975u --- NO COMMENTS
F277976 277976u --- NO COMMENTS
F277977 277977u --- NO COMMENTS
F277978 277978u --- NO COMMENTS
F277979 277979u --- NO COMMENTS
F277980 277980u --- NO COMMENTS
F277981 277981u --- NO COMMENTS
F277982 277982u --- NO COMMENTS
F277983 277983u --- NO COMMENTS
F278016 278016u --- NO COMMENTS
F278017 278017u --- NO COMMENTS
F278018 278018u --- NO COMMENTS
F278019 278019u --- NO COMMENTS
F278020 278020u --- NO COMMENTS
F278021 278021u --- NO COMMENTS
F278022 278022u --- NO COMMENTS
F278023 278023u --- NO COMMENTS
F278072 278072u --- NO COMMENTS
F278073 278073u --- NO COMMENTS
F278074 278074u --- NO COMMENTS
F278075 278075u --- NO COMMENTS
F278076 278076u --- NO COMMENTS
F278077 278077u --- NO COMMENTS
F278078 278078u --- NO COMMENTS
F278079 278079u --- NO COMMENTS
F278088 278088u --- NO COMMENTS
F278089 278089u --- NO COMMENTS
F278090 278090u --- NO COMMENTS
F278091 278091u --- NO COMMENTS
F278092 278092u --- NO COMMENTS
F278093 278093u --- NO COMMENTS
F278094 278094u --- NO COMMENTS
F278095 278095u --- NO COMMENTS
F278096 278096u --- NO COMMENTS
F278097 278097u --- NO COMMENTS
F278098 278098u --- NO COMMENTS
F278099 278099u --- NO COMMENTS
F278100 278100u --- NO COMMENTS
F278101 278101u --- NO COMMENTS
F278102 278102u --- NO COMMENTS
F278103 278103u --- NO COMMENTS
F278104 278104u --- NO COMMENTS
F278105 278105u --- NO COMMENTS
F278106 278106u --- NO COMMENTS
F278107 278107u --- NO COMMENTS
F278108 278108u --- NO COMMENTS
F278109 278109u --- NO COMMENTS
F278110 278110u --- NO COMMENTS
F278111 278111u --- NO COMMENTS
F278112 278112u --- NO COMMENTS
F278113 278113u --- NO COMMENTS
F278114 278114u --- NO COMMENTS
F278115 278115u --- NO COMMENTS
F278116 278116u --- NO COMMENTS
F278117 278117u --- NO COMMENTS
F278118 278118u --- NO COMMENTS
F278119 278119u --- NO COMMENTS
F278120 278120u --- NO COMMENTS
F278121 278121u --- NO COMMENTS
F278122 278122u --- NO COMMENTS
F278123 278123u --- NO COMMENTS
F278124 278124u --- NO COMMENTS
F278125 278125u --- NO COMMENTS
F278126 278126u --- NO COMMENTS
F278127 278127u --- NO COMMENTS
F278152 278152u --- NO COMMENTS
F278153 278153u --- NO COMMENTS
F278154 278154u --- NO COMMENTS
F278155 278155u --- NO COMMENTS
F278156 278156u --- NO COMMENTS
F278157 278157u --- NO COMMENTS
F278158 278158u --- NO COMMENTS
F278159 278159u --- NO COMMENTS
F278160 278160u --- NO COMMENTS
F278161 278161u --- NO COMMENTS
F278162 278162u --- NO COMMENTS
F278163 278163u --- NO COMMENTS
F278164 278164u --- NO COMMENTS
F278165 278165u --- NO COMMENTS
F278166 278166u --- NO COMMENTS
F278167 278167u --- NO COMMENTS
F278240 278240u --- NO COMMENTS
F278241 278241u --- NO COMMENTS
F278242 278242u --- NO COMMENTS
F278243 278243u --- NO COMMENTS
F278244 278244u --- NO COMMENTS
F278245 278245u --- NO COMMENTS
F278246 278246u --- NO COMMENTS
F278247 278247u --- NO COMMENTS
F278248 278248u --- NO COMMENTS
F278249 278249u --- NO COMMENTS
F278250 278250u --- NO COMMENTS
F278251 278251u --- NO COMMENTS
F278252 278252u --- NO COMMENTS
F278253 278253u --- NO COMMENTS
F278254 278254u --- NO COMMENTS
F278255 278255u --- NO COMMENTS
F278256 278256u --- NO COMMENTS
F278257 278257u --- NO COMMENTS
F278258 278258u --- NO COMMENTS
F278259 278259u --- NO COMMENTS
F278260 278260u --- NO COMMENTS
F278261 278261u --- NO COMMENTS
F278262 278262u --- NO COMMENTS
F278263 278263u --- NO COMMENTS
F278264 278264u --- NO COMMENTS
F278265 278265u --- NO COMMENTS
F278266 278266u --- NO COMMENTS
F278267 278267u --- NO COMMENTS
F278268 278268u --- NO COMMENTS
F278269 278269u --- NO COMMENTS
F278270 278270u --- NO COMMENTS
F278271 278271u --- NO COMMENTS
F278304 278304u --- NO COMMENTS
F278305 278305u --- NO COMMENTS
F278306 278306u --- NO COMMENTS
F278307 278307u --- NO COMMENTS
F278308 278308u --- NO COMMENTS
F278309 278309u --- NO COMMENTS
F278310 278310u --- NO COMMENTS
F278311 278311u --- NO COMMENTS
F2786 2786u --- NO COMMENTS
F2787 2787u --- NO COMMENTS
F2788 2788u --- NO COMMENTS
F278984 278984u --- NO COMMENTS
F278985 278985u --- NO COMMENTS
F278986 278986u --- NO COMMENTS
F278987 278987u --- NO COMMENTS
F278988 278988u --- NO COMMENTS
F278989 278989u --- NO COMMENTS
F278990 278990u --- NO COMMENTS
F278991 278991u --- NO COMMENTS
F279000 279000u --- NO COMMENTS
F279001 279001u --- NO COMMENTS
F279002 279002u --- NO COMMENTS
F279003 279003u --- NO COMMENTS
F279004 279004u --- NO COMMENTS
F279005 279005u --- NO COMMENTS
F279006 279006u --- NO COMMENTS
F279007 279007u --- NO COMMENTS
F279008 279008u --- NO COMMENTS
F279009 279009u --- NO COMMENTS
F279010 279010u --- NO COMMENTS
F279011 279011u --- NO COMMENTS
F279012 279012u --- NO COMMENTS
F279013 279013u --- NO COMMENTS
F279014 279014u --- NO COMMENTS
F279015 279015u --- NO COMMENTS
F279016 279016u --- NO COMMENTS
F279017 279017u --- NO COMMENTS
F279018 279018u --- NO COMMENTS
F279019 279019u --- NO COMMENTS
F279020 279020u --- NO COMMENTS
F279021 279021u --- NO COMMENTS
F279022 279022u --- NO COMMENTS
F279023 279023u --- NO COMMENTS
F279024 279024u --- NO COMMENTS
F279025 279025u --- NO COMMENTS
F279026 279026u --- NO COMMENTS
F279027 279027u --- NO COMMENTS
F279028 279028u --- NO COMMENTS
F279029 279029u --- NO COMMENTS
F279030 279030u --- NO COMMENTS
F279031 279031u --- NO COMMENTS
F279032 279032u --- NO COMMENTS
F279033 279033u --- NO COMMENTS
F279034 279034u --- NO COMMENTS
F279035 279035u --- NO COMMENTS
F279036 279036u --- NO COMMENTS
F279037 279037u --- NO COMMENTS
F279038 279038u --- NO COMMENTS
F279039 279039u --- NO COMMENTS
F279064 279064u --- NO COMMENTS
F279065 279065u --- NO COMMENTS
F279066 279066u --- NO COMMENTS
F279067 279067u --- NO COMMENTS
F279068 279068u --- NO COMMENTS
F279069 279069u --- NO COMMENTS
F279070 279070u --- NO COMMENTS
F279071 279071u --- NO COMMENTS
F279072 279072u --- NO COMMENTS
F279073 279073u --- NO COMMENTS
F279074 279074u --- NO COMMENTS
F279075 279075u --- NO COMMENTS
F279076 279076u --- NO COMMENTS
F279077 279077u --- NO COMMENTS
F279078 279078u --- NO COMMENTS
F279079 279079u --- NO COMMENTS
F279152 279152u --- NO COMMENTS
F279153 279153u --- NO COMMENTS
F279154 279154u --- NO COMMENTS
F279155 279155u --- NO COMMENTS
F279156 279156u --- NO COMMENTS
F279157 279157u --- NO COMMENTS
F279158 279158u --- NO COMMENTS
F279159 279159u --- NO COMMENTS
F279160 279160u --- NO COMMENTS
F279161 279161u --- NO COMMENTS
F279162 279162u --- NO COMMENTS
F279163 279163u --- NO COMMENTS
F279164 279164u --- NO COMMENTS
F279165 279165u --- NO COMMENTS
F279166 279166u --- NO COMMENTS
F279167 279167u --- NO COMMENTS
F279168 279168u --- NO COMMENTS
F279169 279169u --- NO COMMENTS
F279170 279170u --- NO COMMENTS
F279171 279171u --- NO COMMENTS
F279172 279172u --- NO COMMENTS
F279173 279173u --- NO COMMENTS
F279174 279174u --- NO COMMENTS
F279175 279175u --- NO COMMENTS
F279176 279176u --- NO COMMENTS
F279177 279177u --- NO COMMENTS
F279178 279178u --- NO COMMENTS
F279179 279179u --- NO COMMENTS
F279180 279180u --- NO COMMENTS
F279181 279181u --- NO COMMENTS
F279182 279182u --- NO COMMENTS
F279183 279183u --- NO COMMENTS
F279216 279216u --- NO COMMENTS
F279217 279217u --- NO COMMENTS
F279218 279218u --- NO COMMENTS
F279219 279219u --- NO COMMENTS
F279220 279220u --- NO COMMENTS
F279221 279221u --- NO COMMENTS
F279222 279222u --- NO COMMENTS
F279223 279223u --- NO COMMENTS
F279272 279272u --- NO COMMENTS
F279273 279273u --- NO COMMENTS
F279274 279274u --- NO COMMENTS
F279275 279275u --- NO COMMENTS
F279276 279276u --- NO COMMENTS
F279277 279277u --- NO COMMENTS
F279278 279278u --- NO COMMENTS
F279279 279279u --- NO COMMENTS
F279288 279288u --- NO COMMENTS
F279289 279289u --- NO COMMENTS
F279290 279290u --- NO COMMENTS
F279291 279291u --- NO COMMENTS
F279292 279292u --- NO COMMENTS
F279293 279293u --- NO COMMENTS
F279294 279294u --- NO COMMENTS
F279295 279295u --- NO COMMENTS
F279296 279296u --- NO COMMENTS
F279297 279297u --- NO COMMENTS
F279298 279298u --- NO COMMENTS
F279299 279299u --- NO COMMENTS
F279300 279300u --- NO COMMENTS
F279301 279301u --- NO COMMENTS
F279302 279302u --- NO COMMENTS
F279303 279303u --- NO COMMENTS
F279304 279304u --- NO COMMENTS
F279305 279305u --- NO COMMENTS
F279306 279306u --- NO COMMENTS
F279307 279307u --- NO COMMENTS
F279308 279308u --- NO COMMENTS
F279309 279309u --- NO COMMENTS
F279310 279310u --- NO COMMENTS
F279311 279311u --- NO COMMENTS
F279312 279312u --- NO COMMENTS
F279313 279313u --- NO COMMENTS
F279314 279314u --- NO COMMENTS
F279315 279315u --- NO COMMENTS
F279316 279316u --- NO COMMENTS
F279317 279317u --- NO COMMENTS
F279318 279318u --- NO COMMENTS
F279319 279319u --- NO COMMENTS
F279320 279320u --- NO COMMENTS
F279321 279321u --- NO COMMENTS
F279322 279322u --- NO COMMENTS
F279323 279323u --- NO COMMENTS
F279324 279324u --- NO COMMENTS
F279325 279325u --- NO COMMENTS
F279326 279326u --- NO COMMENTS
F279327 279327u --- NO COMMENTS
F279352 279352u --- NO COMMENTS
F279353 279353u --- NO COMMENTS
F279354 279354u --- NO COMMENTS
F279355 279355u --- NO COMMENTS
F279356 279356u --- NO COMMENTS
F279357 279357u --- NO COMMENTS
F279358 279358u --- NO COMMENTS
F279359 279359u --- NO COMMENTS
F279360 279360u --- NO COMMENTS
F279361 279361u --- NO COMMENTS
F279362 279362u --- NO COMMENTS
F279363 279363u --- NO COMMENTS
F279364 279364u --- NO COMMENTS
F279365 279365u --- NO COMMENTS
F279366 279366u --- NO COMMENTS
F279367 279367u --- NO COMMENTS
F279440 279440u --- NO COMMENTS
F279441 279441u --- NO COMMENTS
F279442 279442u --- NO COMMENTS
F279443 279443u --- NO COMMENTS
F279444 279444u --- NO COMMENTS
F279445 279445u --- NO COMMENTS
F279446 279446u --- NO COMMENTS
F279447 279447u --- NO COMMENTS
F279448 279448u --- NO COMMENTS
F279449 279449u --- NO COMMENTS
F279450 279450u --- NO COMMENTS
F279451 279451u --- NO COMMENTS
F279452 279452u --- NO COMMENTS
F279453 279453u --- NO COMMENTS
F279454 279454u --- NO COMMENTS
F279455 279455u --- NO COMMENTS
F279456 279456u --- NO COMMENTS
F279457 279457u --- NO COMMENTS
F279458 279458u --- NO COMMENTS
F279459 279459u --- NO COMMENTS
F279460 279460u --- NO COMMENTS
F279461 279461u --- NO COMMENTS
F279462 279462u --- NO COMMENTS
F279463 279463u --- NO COMMENTS
F279464 279464u --- NO COMMENTS
F279465 279465u --- NO COMMENTS
F279466 279466u --- NO COMMENTS
F279467 279467u --- NO COMMENTS
F279468 279468u --- NO COMMENTS
F279469 279469u --- NO COMMENTS
F279470 279470u --- NO COMMENTS
F279471 279471u --- NO COMMENTS
F2794 2794u --- NO COMMENTS
F279504 279504u --- NO COMMENTS
F279505 279505u --- NO COMMENTS
F279506 279506u --- NO COMMENTS
F279507 279507u --- NO COMMENTS
F279508 279508u --- NO COMMENTS
F279509 279509u --- NO COMMENTS
F279510 279510u --- NO COMMENTS
F279511 279511u --- NO COMMENTS
F279560 279560u --- NO COMMENTS
F279561 279561u --- NO COMMENTS
F279562 279562u --- NO COMMENTS
F279563 279563u --- NO COMMENTS
F279564 279564u --- NO COMMENTS
F279565 279565u --- NO COMMENTS
F279566 279566u --- NO COMMENTS
F279567 279567u --- NO COMMENTS
F279576 279576u --- NO COMMENTS
F279577 279577u --- NO COMMENTS
F279578 279578u --- NO COMMENTS
F279579 279579u --- NO COMMENTS
F279580 279580u --- NO COMMENTS
F279581 279581u --- NO COMMENTS
F279582 279582u --- NO COMMENTS
F279583 279583u --- NO COMMENTS
F279584 279584u --- NO COMMENTS
F279585 279585u --- NO COMMENTS
F279586 279586u --- NO COMMENTS
F279587 279587u --- NO COMMENTS
F279588 279588u --- NO COMMENTS
F279589 279589u --- NO COMMENTS
F279590 279590u --- NO COMMENTS
F279591 279591u --- NO COMMENTS
F279592 279592u --- NO COMMENTS
F279593 279593u --- NO COMMENTS
F279594 279594u --- NO COMMENTS
F279595 279595u --- NO COMMENTS
F279596 279596u --- NO COMMENTS
F279597 279597u --- NO COMMENTS
F279598 279598u --- NO COMMENTS
F279599 279599u --- NO COMMENTS
F279600 279600u --- NO COMMENTS
F279601 279601u --- NO COMMENTS
F279602 279602u --- NO COMMENTS
F279603 279603u --- NO COMMENTS
F279604 279604u --- NO COMMENTS
F279605 279605u --- NO COMMENTS
F279606 279606u --- NO COMMENTS
F279607 279607u --- NO COMMENTS
F279608 279608u --- NO COMMENTS
F279609 279609u --- NO COMMENTS
F279610 279610u --- NO COMMENTS
F279611 279611u --- NO COMMENTS
F279612 279612u --- NO COMMENTS
F279613 279613u --- NO COMMENTS
F279614 279614u --- NO COMMENTS
F279615 279615u --- NO COMMENTS
F279640 279640u --- NO COMMENTS
F279641 279641u --- NO COMMENTS
F279642 279642u --- NO COMMENTS
F279643 279643u --- NO COMMENTS
F279644 279644u --- NO COMMENTS
F279645 279645u --- NO COMMENTS
F279646 279646u --- NO COMMENTS
F279647 279647u --- NO COMMENTS
F279648 279648u --- NO COMMENTS
F279649 279649u --- NO COMMENTS
F279650 279650u --- NO COMMENTS
F279651 279651u --- NO COMMENTS
F279652 279652u --- NO COMMENTS
F279653 279653u --- NO COMMENTS
F279654 279654u --- NO COMMENTS
F279655 279655u --- NO COMMENTS
F279728 279728u --- NO COMMENTS
F279729 279729u --- NO COMMENTS
F279730 279730u --- NO COMMENTS
F279731 279731u --- NO COMMENTS
F279732 279732u --- NO COMMENTS
F279733 279733u --- NO COMMENTS
F279734 279734u --- NO COMMENTS
F279735 279735u --- NO COMMENTS
F279736 279736u --- NO COMMENTS
F279737 279737u --- NO COMMENTS
F279738 279738u --- NO COMMENTS
F279739 279739u --- NO COMMENTS
F279740 279740u --- NO COMMENTS
F279741 279741u --- NO COMMENTS
F279742 279742u --- NO COMMENTS
F279743 279743u --- NO COMMENTS
F279744 279744u --- NO COMMENTS
F279745 279745u --- NO COMMENTS
F279746 279746u --- NO COMMENTS
F279747 279747u --- NO COMMENTS
F279748 279748u --- NO COMMENTS
F279749 279749u --- NO COMMENTS
F279750 279750u --- NO COMMENTS
F279751 279751u --- NO COMMENTS
F279752 279752u --- NO COMMENTS
F279753 279753u --- NO COMMENTS
F279754 279754u --- NO COMMENTS
F279755 279755u --- NO COMMENTS
F279756 279756u --- NO COMMENTS
F279757 279757u --- NO COMMENTS
F279758 279758u --- NO COMMENTS
F279759 279759u --- NO COMMENTS
F279792 279792u --- NO COMMENTS
F279793 279793u --- NO COMMENTS
F279794 279794u --- NO COMMENTS
F279795 279795u --- NO COMMENTS
F279796 279796u --- NO COMMENTS
F279797 279797u --- NO COMMENTS
F279798 279798u --- NO COMMENTS
F279799 279799u --- NO COMMENTS
F279848 279848u --- NO COMMENTS
F279849 279849u --- NO COMMENTS
F279850 279850u --- NO COMMENTS
F279851 279851u --- NO COMMENTS
F279852 279852u --- NO COMMENTS
F279853 279853u --- NO COMMENTS
F279854 279854u --- NO COMMENTS
F279855 279855u --- NO COMMENTS
F279864 279864u --- NO COMMENTS
F279865 279865u --- NO COMMENTS
F279866 279866u --- NO COMMENTS
F279867 279867u --- NO COMMENTS
F279868 279868u --- NO COMMENTS
F279869 279869u --- NO COMMENTS
F279870 279870u --- NO COMMENTS
F279871 279871u --- NO COMMENTS
F279872 279872u --- NO COMMENTS
F279873 279873u --- NO COMMENTS
F279874 279874u --- NO COMMENTS
F279875 279875u --- NO COMMENTS
F279876 279876u --- NO COMMENTS
F279877 279877u --- NO COMMENTS
F279878 279878u --- NO COMMENTS
F279879 279879u --- NO COMMENTS
F279880 279880u --- NO COMMENTS
F279881 279881u --- NO COMMENTS
F279882 279882u --- NO COMMENTS
F279883 279883u --- NO COMMENTS
F279884 279884u --- NO COMMENTS
F279885 279885u --- NO COMMENTS
F279886 279886u --- NO COMMENTS
F279887 279887u --- NO COMMENTS
F279888 279888u --- NO COMMENTS
F279889 279889u --- NO COMMENTS
F279890 279890u --- NO COMMENTS
F279891 279891u --- NO COMMENTS
F279892 279892u --- NO COMMENTS
F279893 279893u --- NO COMMENTS
F279894 279894u --- NO COMMENTS
F279895 279895u --- NO COMMENTS
F279896 279896u --- NO COMMENTS
F279897 279897u --- NO COMMENTS
F279898 279898u --- NO COMMENTS
F279899 279899u --- NO COMMENTS
F279900 279900u --- NO COMMENTS
F279901 279901u --- NO COMMENTS
F279902 279902u --- NO COMMENTS
F279903 279903u --- NO COMMENTS
F279928 279928u --- NO COMMENTS
F279929 279929u --- NO COMMENTS
F279930 279930u --- NO COMMENTS
F279931 279931u --- NO COMMENTS
F279932 279932u --- NO COMMENTS
F279933 279933u --- NO COMMENTS
F279934 279934u --- NO COMMENTS
F279935 279935u --- NO COMMENTS
F279936 279936u --- NO COMMENTS
F279937 279937u --- NO COMMENTS
F279938 279938u --- NO COMMENTS
F279939 279939u --- NO COMMENTS
F279940 279940u --- NO COMMENTS
F279941 279941u --- NO COMMENTS
F279942 279942u --- NO COMMENTS
F279943 279943u --- NO COMMENTS
F2799 2799u --- NO COMMENTS
F280016 280016u --- NO COMMENTS
F280017 280017u --- NO COMMENTS
F280018 280018u --- NO COMMENTS
F280019 280019u --- NO COMMENTS
F280020 280020u --- NO COMMENTS
F280021 280021u --- NO COMMENTS
F280022 280022u --- NO COMMENTS
F280023 280023u --- NO COMMENTS
F280024 280024u --- NO COMMENTS
F280025 280025u --- NO COMMENTS
F280026 280026u --- NO COMMENTS
F280027 280027u --- NO COMMENTS
F280028 280028u --- NO COMMENTS
F280029 280029u --- NO COMMENTS
F280030 280030u --- NO COMMENTS
F280031 280031u --- NO COMMENTS
F280032 280032u --- NO COMMENTS
F280033 280033u --- NO COMMENTS
F280034 280034u --- NO COMMENTS
F280035 280035u --- NO COMMENTS
F280036 280036u --- NO COMMENTS
F280037 280037u --- NO COMMENTS
F280038 280038u --- NO COMMENTS
F280039 280039u --- NO COMMENTS
F280040 280040u --- NO COMMENTS
F280041 280041u --- NO COMMENTS
F280042 280042u --- NO COMMENTS
F280043 280043u --- NO COMMENTS
F280044 280044u --- NO COMMENTS
F280045 280045u --- NO COMMENTS
F280046 280046u --- NO COMMENTS
F280047 280047u --- NO COMMENTS
F280080 280080u --- NO COMMENTS
F280081 280081u --- NO COMMENTS
F280082 280082u --- NO COMMENTS
F280083 280083u --- NO COMMENTS
F280084 280084u --- NO COMMENTS
F280085 280085u --- NO COMMENTS
F280086 280086u --- NO COMMENTS
F280087 280087u --- NO COMMENTS
F280136 280136u --- NO COMMENTS
F280137 280137u --- NO COMMENTS
F280138 280138u --- NO COMMENTS
F280139 280139u --- NO COMMENTS
F280140 280140u --- NO COMMENTS
F280141 280141u --- NO COMMENTS
F280142 280142u --- NO COMMENTS
F280143 280143u --- NO COMMENTS
F280152 280152u --- NO COMMENTS
F280153 280153u --- NO COMMENTS
F280154 280154u --- NO COMMENTS
F280155 280155u --- NO COMMENTS
F280156 280156u --- NO COMMENTS
F280157 280157u --- NO COMMENTS
F280158 280158u --- NO COMMENTS
F280159 280159u --- NO COMMENTS
F280160 280160u --- NO COMMENTS
F280161 280161u --- NO COMMENTS
F280162 280162u --- NO COMMENTS
F280163 280163u --- NO COMMENTS
F280164 280164u --- NO COMMENTS
F280165 280165u --- NO COMMENTS
F280166 280166u --- NO COMMENTS
F280167 280167u --- NO COMMENTS
F280168 280168u --- NO COMMENTS
F280169 280169u --- NO COMMENTS
F280170 280170u --- NO COMMENTS
F280171 280171u --- NO COMMENTS
F280172 280172u --- NO COMMENTS
F280173 280173u --- NO COMMENTS
F280174 280174u --- NO COMMENTS
F280175 280175u --- NO COMMENTS
F280176 280176u --- NO COMMENTS
F280177 280177u --- NO COMMENTS
F280178 280178u --- NO COMMENTS
F280179 280179u --- NO COMMENTS
F280180 280180u --- NO COMMENTS
F280181 280181u --- NO COMMENTS
F280182 280182u --- NO COMMENTS
F280183 280183u --- NO COMMENTS
F280184 280184u --- NO COMMENTS
F280185 280185u --- NO COMMENTS
F280186 280186u --- NO COMMENTS
F280187 280187u --- NO COMMENTS
F280188 280188u --- NO COMMENTS
F280189 280189u --- NO COMMENTS
F280190 280190u --- NO COMMENTS
F280191 280191u --- NO COMMENTS
F280216 280216u --- NO COMMENTS
F280217 280217u --- NO COMMENTS
F280218 280218u --- NO COMMENTS
F280219 280219u --- NO COMMENTS
F280220 280220u --- NO COMMENTS
F280221 280221u --- NO COMMENTS
F280222 280222u --- NO COMMENTS
F280223 280223u --- NO COMMENTS
F280224 280224u --- NO COMMENTS
F280225 280225u --- NO COMMENTS
F280226 280226u --- NO COMMENTS
F280227 280227u --- NO COMMENTS
F280228 280228u --- NO COMMENTS
F280229 280229u --- NO COMMENTS
F280230 280230u --- NO COMMENTS
F280231 280231u --- NO COMMENTS
F280304 280304u --- NO COMMENTS
F280305 280305u --- NO COMMENTS
F280306 280306u --- NO COMMENTS
F280307 280307u --- NO COMMENTS
F280308 280308u --- NO COMMENTS
F280309 280309u --- NO COMMENTS
F280310 280310u --- NO COMMENTS
F280311 280311u --- NO COMMENTS
F280312 280312u --- NO COMMENTS
F280313 280313u --- NO COMMENTS
F280314 280314u --- NO COMMENTS
F280315 280315u --- NO COMMENTS
F280316 280316u --- NO COMMENTS
F280317 280317u --- NO COMMENTS
F280318 280318u --- NO COMMENTS
F280319 280319u --- NO COMMENTS
F280320 280320u --- NO COMMENTS
F280321 280321u --- NO COMMENTS
F280322 280322u --- NO COMMENTS
F280323 280323u --- NO COMMENTS
F280324 280324u --- NO COMMENTS
F280325 280325u --- NO COMMENTS
F280326 280326u --- NO COMMENTS
F280327 280327u --- NO COMMENTS
F280328 280328u --- NO COMMENTS
F280329 280329u --- NO COMMENTS
F280330 280330u --- NO COMMENTS
F280331 280331u --- NO COMMENTS
F280332 280332u --- NO COMMENTS
F280333 280333u --- NO COMMENTS
F280334 280334u --- NO COMMENTS
F280335 280335u --- NO COMMENTS
F280368 280368u --- NO COMMENTS
F280369 280369u --- NO COMMENTS
F280370 280370u --- NO COMMENTS
F280371 280371u --- NO COMMENTS
F280372 280372u --- NO COMMENTS
F280373 280373u --- NO COMMENTS
F280374 280374u --- NO COMMENTS
F280375 280375u --- NO COMMENTS
F2803 2803u --- NO COMMENTS
F280424 280424u --- NO COMMENTS
F280425 280425u --- NO COMMENTS
F280426 280426u --- NO COMMENTS
F280427 280427u --- NO COMMENTS
F280428 280428u --- NO COMMENTS
F280429 280429u --- NO COMMENTS
F280430 280430u --- NO COMMENTS
F280431 280431u --- NO COMMENTS
F280440 280440u --- NO COMMENTS
F280441 280441u --- NO COMMENTS
F280442 280442u --- NO COMMENTS
F280443 280443u --- NO COMMENTS
F280444 280444u --- NO COMMENTS
F280445 280445u --- NO COMMENTS
F280446 280446u --- NO COMMENTS
F280447 280447u --- NO COMMENTS
F280448 280448u --- NO COMMENTS
F280449 280449u --- NO COMMENTS
F280450 280450u --- NO COMMENTS
F280451 280451u --- NO COMMENTS
F280452 280452u --- NO COMMENTS
F280453 280453u --- NO COMMENTS
F280454 280454u --- NO COMMENTS
F280455 280455u --- NO COMMENTS
F280456 280456u --- NO COMMENTS
F280457 280457u --- NO COMMENTS
F280458 280458u --- NO COMMENTS
F280459 280459u --- NO COMMENTS
F280460 280460u --- NO COMMENTS
F280461 280461u --- NO COMMENTS
F280462 280462u --- NO COMMENTS
F280463 280463u --- NO COMMENTS
F280464 280464u --- NO COMMENTS
F280465 280465u --- NO COMMENTS
F280466 280466u --- NO COMMENTS
F280467 280467u --- NO COMMENTS
F280468 280468u --- NO COMMENTS
F280469 280469u --- NO COMMENTS
F280470 280470u --- NO COMMENTS
F280471 280471u --- NO COMMENTS
F280472 280472u --- NO COMMENTS
F280473 280473u --- NO COMMENTS
F280474 280474u --- NO COMMENTS
F280475 280475u --- NO COMMENTS
F280476 280476u --- NO COMMENTS
F280477 280477u --- NO COMMENTS
F280478 280478u --- NO COMMENTS
F280479 280479u --- NO COMMENTS
F280504 280504u --- NO COMMENTS
F280505 280505u --- NO COMMENTS
F280506 280506u --- NO COMMENTS
F280507 280507u --- NO COMMENTS
F280508 280508u --- NO COMMENTS
F280509 280509u --- NO COMMENTS
F280510 280510u --- NO COMMENTS
F280511 280511u --- NO COMMENTS
F280512 280512u --- NO COMMENTS
F280513 280513u --- NO COMMENTS
F280514 280514u --- NO COMMENTS
F280515 280515u --- NO COMMENTS
F280516 280516u --- NO COMMENTS
F280517 280517u --- NO COMMENTS
F280518 280518u --- NO COMMENTS
F280519 280519u --- NO COMMENTS
F280592 280592u --- NO COMMENTS
F280593 280593u --- NO COMMENTS
F280594 280594u --- NO COMMENTS
F280595 280595u --- NO COMMENTS
F280596 280596u --- NO COMMENTS
F280597 280597u --- NO COMMENTS
F280598 280598u --- NO COMMENTS
F280599 280599u --- NO COMMENTS
F2805 2805u --- NO COMMENTS
F280600 280600u --- NO COMMENTS
F280601 280601u --- NO COMMENTS
F280602 280602u --- NO COMMENTS
F280603 280603u --- NO COMMENTS
F280604 280604u --- NO COMMENTS
F280605 280605u --- NO COMMENTS
F280606 280606u --- NO COMMENTS
F280607 280607u --- NO COMMENTS
F280608 280608u --- NO COMMENTS
F280609 280609u --- NO COMMENTS
F280610 280610u --- NO COMMENTS
F280611 280611u --- NO COMMENTS
F280612 280612u --- NO COMMENTS
F280613 280613u --- NO COMMENTS
F280614 280614u --- NO COMMENTS
F280615 280615u --- NO COMMENTS
F280616 280616u --- NO COMMENTS
F280617 280617u --- NO COMMENTS
F280618 280618u --- NO COMMENTS
F280619 280619u --- NO COMMENTS
F280620 280620u --- NO COMMENTS
F280621 280621u --- NO COMMENTS
F280622 280622u --- NO COMMENTS
F280623 280623u --- NO COMMENTS
F280656 280656u --- NO COMMENTS
F280657 280657u --- NO COMMENTS
F280658 280658u --- NO COMMENTS
F280659 280659u --- NO COMMENTS
F280660 280660u --- NO COMMENTS
F280661 280661u --- NO COMMENTS
F280662 280662u --- NO COMMENTS
F280663 280663u --- NO COMMENTS
F2806 2806u --- NO COMMENTS
F280712 280712u --- NO COMMENTS
F280713 280713u --- NO COMMENTS
F280714 280714u --- NO COMMENTS
F280715 280715u --- NO COMMENTS
F280716 280716u --- NO COMMENTS
F280717 280717u --- NO COMMENTS
F280718 280718u --- NO COMMENTS
F280719 280719u --- NO COMMENTS
F280728 280728u --- NO COMMENTS
F280729 280729u --- NO COMMENTS
F280730 280730u --- NO COMMENTS
F280731 280731u --- NO COMMENTS
F280732 280732u --- NO COMMENTS
F280733 280733u --- NO COMMENTS
F280734 280734u --- NO COMMENTS
F280735 280735u --- NO COMMENTS
F280736 280736u --- NO COMMENTS
F280737 280737u --- NO COMMENTS
F280738 280738u --- NO COMMENTS
F280739 280739u --- NO COMMENTS
F280740 280740u --- NO COMMENTS
F280741 280741u --- NO COMMENTS
F280742 280742u --- NO COMMENTS
F280743 280743u --- NO COMMENTS
F280744 280744u --- NO COMMENTS
F280745 280745u --- NO COMMENTS
F280746 280746u --- NO COMMENTS
F280747 280747u --- NO COMMENTS
F280748 280748u --- NO COMMENTS
F280749 280749u --- NO COMMENTS
F280750 280750u --- NO COMMENTS
F280751 280751u --- NO COMMENTS
F280752 280752u --- NO COMMENTS
F280753 280753u --- NO COMMENTS
F280754 280754u --- NO COMMENTS
F280755 280755u --- NO COMMENTS
F280756 280756u --- NO COMMENTS
F280757 280757u --- NO COMMENTS
F280758 280758u --- NO COMMENTS
F280759 280759u --- NO COMMENTS
F280760 280760u --- NO COMMENTS
F280761 280761u --- NO COMMENTS
F280762 280762u --- NO COMMENTS
F280763 280763u --- NO COMMENTS
F280764 280764u --- NO COMMENTS
F280765 280765u --- NO COMMENTS
F280766 280766u --- NO COMMENTS
F280767 280767u --- NO COMMENTS
F280792 280792u --- NO COMMENTS
F280793 280793u --- NO COMMENTS
F280794 280794u --- NO COMMENTS
F280795 280795u --- NO COMMENTS
F280796 280796u --- NO COMMENTS
F280797 280797u --- NO COMMENTS
F280798 280798u --- NO COMMENTS
F280799 280799u --- NO COMMENTS
F280800 280800u --- NO COMMENTS
F280801 280801u --- NO COMMENTS
F280802 280802u --- NO COMMENTS
F280803 280803u --- NO COMMENTS
F280804 280804u --- NO COMMENTS
F280805 280805u --- NO COMMENTS
F280806 280806u --- NO COMMENTS
F280807 280807u --- NO COMMENTS
F280880 280880u --- NO COMMENTS
F280881 280881u --- NO COMMENTS
F280882 280882u --- NO COMMENTS
F280883 280883u --- NO COMMENTS
F280884 280884u --- NO COMMENTS
F280885 280885u --- NO COMMENTS
F280886 280886u --- NO COMMENTS
F280887 280887u --- NO COMMENTS
F280888 280888u --- NO COMMENTS
F280889 280889u --- NO COMMENTS
F280890 280890u --- NO COMMENTS
F280891 280891u --- NO COMMENTS
F280892 280892u --- NO COMMENTS
F280893 280893u --- NO COMMENTS
F280894 280894u --- NO COMMENTS
F280895 280895u --- NO COMMENTS
F280896 280896u --- NO COMMENTS
F280897 280897u --- NO COMMENTS
F280898 280898u --- NO COMMENTS
F280899 280899u --- NO COMMENTS
F280900 280900u --- NO COMMENTS
F280901 280901u --- NO COMMENTS
F280902 280902u --- NO COMMENTS
F280903 280903u --- NO COMMENTS
F280904 280904u --- NO COMMENTS
F280905 280905u --- NO COMMENTS
F280906 280906u --- NO COMMENTS
F280907 280907u --- NO COMMENTS
F280908 280908u --- NO COMMENTS
F280909 280909u --- NO COMMENTS
F280910 280910u --- NO COMMENTS
F280911 280911u --- NO COMMENTS
F280944 280944u --- NO COMMENTS
F280945 280945u --- NO COMMENTS
F280946 280946u --- NO COMMENTS
F280947 280947u --- NO COMMENTS
F280948 280948u --- NO COMMENTS
F280949 280949u --- NO COMMENTS
F280950 280950u --- NO COMMENTS
F280951 280951u --- NO COMMENTS
F281000 281000u --- NO COMMENTS
F281001 281001u --- NO COMMENTS
F281002 281002u --- NO COMMENTS
F281003 281003u --- NO COMMENTS
F281004 281004u --- NO COMMENTS
F281005 281005u --- NO COMMENTS
F281006 281006u --- NO COMMENTS
F281007 281007u --- NO COMMENTS
F281016 281016u --- NO COMMENTS
F281017 281017u --- NO COMMENTS
F281018 281018u --- NO COMMENTS
F281019 281019u --- NO COMMENTS
F281020 281020u --- NO COMMENTS
F281021 281021u --- NO COMMENTS
F281022 281022u --- NO COMMENTS
F281023 281023u --- NO COMMENTS
F281024 281024u --- NO COMMENTS
F281025 281025u --- NO COMMENTS
F281026 281026u --- NO COMMENTS
F281027 281027u --- NO COMMENTS
F281028 281028u --- NO COMMENTS
F281029 281029u --- NO COMMENTS
F281030 281030u --- NO COMMENTS
F281031 281031u --- NO COMMENTS
F281032 281032u --- NO COMMENTS
F281033 281033u --- NO COMMENTS
F281034 281034u --- NO COMMENTS
F281035 281035u --- NO COMMENTS
F281036 281036u --- NO COMMENTS
F281037 281037u --- NO COMMENTS
F281038 281038u --- NO COMMENTS
F281039 281039u --- NO COMMENTS
F281040 281040u --- NO COMMENTS
F281041 281041u --- NO COMMENTS
F281042 281042u --- NO COMMENTS
F281043 281043u --- NO COMMENTS
F281044 281044u --- NO COMMENTS
F281045 281045u --- NO COMMENTS
F281046 281046u --- NO COMMENTS
F281047 281047u --- NO COMMENTS
F281048 281048u --- NO COMMENTS
F281049 281049u --- NO COMMENTS
F281050 281050u --- NO COMMENTS
F281051 281051u --- NO COMMENTS
F281052 281052u --- NO COMMENTS
F281053 281053u --- NO COMMENTS
F281054 281054u --- NO COMMENTS
F281055 281055u --- NO COMMENTS
F281080 281080u --- NO COMMENTS
F281081 281081u --- NO COMMENTS
F281082 281082u --- NO COMMENTS
F281083 281083u --- NO COMMENTS
F281084 281084u --- NO COMMENTS
F281085 281085u --- NO COMMENTS
F281086 281086u --- NO COMMENTS
F281087 281087u --- NO COMMENTS
F281088 281088u --- NO COMMENTS
F281089 281089u --- NO COMMENTS
F281090 281090u --- NO COMMENTS
F281091 281091u --- NO COMMENTS
F281092 281092u --- NO COMMENTS
F281093 281093u --- NO COMMENTS
F281094 281094u --- NO COMMENTS
F281095 281095u --- NO COMMENTS
F281168 281168u --- NO COMMENTS
F281169 281169u --- NO COMMENTS
F281170 281170u --- NO COMMENTS
F281171 281171u --- NO COMMENTS
F281172 281172u --- NO COMMENTS
F281173 281173u --- NO COMMENTS
F281174 281174u --- NO COMMENTS
F281175 281175u --- NO COMMENTS
F281176 281176u --- NO COMMENTS
F281177 281177u --- NO COMMENTS
F281178 281178u --- NO COMMENTS
F281179 281179u --- NO COMMENTS
F281180 281180u --- NO COMMENTS
F281181 281181u --- NO COMMENTS
F281182 281182u --- NO COMMENTS
F281183 281183u --- NO COMMENTS
F281184 281184u --- NO COMMENTS
F281185 281185u --- NO COMMENTS
F281186 281186u --- NO COMMENTS
F281187 281187u --- NO COMMENTS
F281188 281188u --- NO COMMENTS
F281189 281189u --- NO COMMENTS
F281190 281190u --- NO COMMENTS
F281191 281191u --- NO COMMENTS
F281192 281192u --- NO COMMENTS
F281193 281193u --- NO COMMENTS
F281194 281194u --- NO COMMENTS
F281195 281195u --- NO COMMENTS
F281196 281196u --- NO COMMENTS
F281197 281197u --- NO COMMENTS
F281198 281198u --- NO COMMENTS
F281199 281199u --- NO COMMENTS
F281232 281232u --- NO COMMENTS
F281233 281233u --- NO COMMENTS
F281234 281234u --- NO COMMENTS
F281235 281235u --- NO COMMENTS
F281236 281236u --- NO COMMENTS
F281237 281237u --- NO COMMENTS
F281238 281238u --- NO COMMENTS
F281239 281239u --- NO COMMENTS
F2812 2812u --- NO COMMENTS
F2813 2813u --- NO COMMENTS
F2816 2816u --- NO COMMENTS
F2817 2817u --- NO COMMENTS
F2821 2821u --- NO COMMENTS
F2822 2822u --- NO COMMENTS
F2823 2823u --- NO COMMENTS
F2824 2824u --- NO COMMENTS
F2827 2827u --- NO COMMENTS
F282848 282848u --- NO COMMENTS
F282849 282849u --- NO COMMENTS
F282850 282850u --- NO COMMENTS
F282851 282851u --- NO COMMENTS
F282852 282852u --- NO COMMENTS
F282853 282853u --- NO COMMENTS
F282854 282854u --- NO COMMENTS
F282855 282855u --- NO COMMENTS
F282864 282864u --- NO COMMENTS
F282865 282865u --- NO COMMENTS
F282866 282866u --- NO COMMENTS
F282867 282867u --- NO COMMENTS
F282868 282868u --- NO COMMENTS
F282869 282869u --- NO COMMENTS
F282870 282870u --- NO COMMENTS
F282871 282871u --- NO COMMENTS
F282872 282872u --- NO COMMENTS
F282873 282873u --- NO COMMENTS
F282874 282874u --- NO COMMENTS
F282875 282875u --- NO COMMENTS
F282876 282876u --- NO COMMENTS
F282877 282877u --- NO COMMENTS
F282878 282878u --- NO COMMENTS
F282879 282879u --- NO COMMENTS
F282880 282880u --- NO COMMENTS
F282881 282881u --- NO COMMENTS
F282882 282882u --- NO COMMENTS
F282883 282883u --- NO COMMENTS
F282884 282884u --- NO COMMENTS
F282885 282885u --- NO COMMENTS
F282886 282886u --- NO COMMENTS
F282887 282887u --- NO COMMENTS
F282888 282888u --- NO COMMENTS
F282889 282889u --- NO COMMENTS
F282890 282890u --- NO COMMENTS
F282891 282891u --- NO COMMENTS
F282892 282892u --- NO COMMENTS
F282893 282893u --- NO COMMENTS
F282894 282894u --- NO COMMENTS
F282895 282895u --- NO COMMENTS
F282896 282896u --- NO COMMENTS
F282897 282897u --- NO COMMENTS
F282898 282898u --- NO COMMENTS
F282899 282899u --- NO COMMENTS
F2828 2828u --- NO COMMENTS
F282900 282900u --- NO COMMENTS
F282901 282901u --- NO COMMENTS
F282902 282902u --- NO COMMENTS
F282903 282903u --- NO COMMENTS
F282928 282928u --- NO COMMENTS
F282929 282929u --- NO COMMENTS
F282930 282930u --- NO COMMENTS
F282931 282931u --- NO COMMENTS
F282932 282932u --- NO COMMENTS
F282933 282933u --- NO COMMENTS
F282934 282934u --- NO COMMENTS
F282935 282935u --- NO COMMENTS
F282936 282936u --- NO COMMENTS
F282937 282937u --- NO COMMENTS
F282938 282938u --- NO COMMENTS
F282939 282939u --- NO COMMENTS
F282940 282940u --- NO COMMENTS
F282941 282941u --- NO COMMENTS
F282942 282942u --- NO COMMENTS
F282943 282943u --- NO COMMENTS
F0282 282u --- NO COMMENTS
F283016 283016u --- NO COMMENTS
F283017 283017u --- NO COMMENTS
F283018 283018u --- NO COMMENTS
F283019 283019u --- NO COMMENTS
F283020 283020u --- NO COMMENTS
F283021 283021u --- NO COMMENTS
F283022 283022u --- NO COMMENTS
F283023 283023u --- NO COMMENTS
F283024 283024u --- NO COMMENTS
F283025 283025u --- NO COMMENTS
F283026 283026u --- NO COMMENTS
F283027 283027u --- NO COMMENTS
F283028 283028u --- NO COMMENTS
F283029 283029u --- NO COMMENTS
F283030 283030u --- NO COMMENTS
F283031 283031u --- NO COMMENTS
F283032 283032u --- NO COMMENTS
F283033 283033u --- NO COMMENTS
F283034 283034u --- NO COMMENTS
F283035 283035u --- NO COMMENTS
F283036 283036u --- NO COMMENTS
F283037 283037u --- NO COMMENTS
F283038 283038u --- NO COMMENTS
F283039 283039u --- NO COMMENTS
F283040 283040u --- NO COMMENTS
F283041 283041u --- NO COMMENTS
F283042 283042u --- NO COMMENTS
F283043 283043u --- NO COMMENTS
F283044 283044u --- NO COMMENTS
F283045 283045u --- NO COMMENTS
F283046 283046u --- NO COMMENTS
F283047 283047u --- NO COMMENTS
F283080 283080u --- NO COMMENTS
F283081 283081u --- NO COMMENTS
F283082 283082u --- NO COMMENTS
F283083 283083u --- NO COMMENTS
F283084 283084u --- NO COMMENTS
F283085 283085u --- NO COMMENTS
F283086 283086u --- NO COMMENTS
F283087 283087u --- NO COMMENTS
F2830 2830u --- NO COMMENTS
F283136 283136u --- NO COMMENTS
F283137 283137u --- NO COMMENTS
F283138 283138u --- NO COMMENTS
F283139 283139u --- NO COMMENTS
F283140 283140u --- NO COMMENTS
F283141 283141u --- NO COMMENTS
F283142 283142u --- NO COMMENTS
F283143 283143u --- NO COMMENTS
F283152 283152u --- NO COMMENTS
F283153 283153u --- NO COMMENTS
F283154 283154u --- NO COMMENTS
F283155 283155u --- NO COMMENTS
F283156 283156u --- NO COMMENTS
F283157 283157u --- NO COMMENTS
F283158 283158u --- NO COMMENTS
F283159 283159u --- NO COMMENTS
F283160 283160u --- NO COMMENTS
F283161 283161u --- NO COMMENTS
F283162 283162u --- NO COMMENTS
F283163 283163u --- NO COMMENTS
F283164 283164u --- NO COMMENTS
F283165 283165u --- NO COMMENTS
F283166 283166u --- NO COMMENTS
F283167 283167u --- NO COMMENTS
F283168 283168u --- NO COMMENTS
F283169 283169u --- NO COMMENTS
F283170 283170u --- NO COMMENTS
F283171 283171u --- NO COMMENTS
F283172 283172u --- NO COMMENTS
F283173 283173u --- NO COMMENTS
F283174 283174u --- NO COMMENTS
F283175 283175u --- NO COMMENTS
F283176 283176u --- NO COMMENTS
F283177 283177u --- NO COMMENTS
F283178 283178u --- NO COMMENTS
F283179 283179u --- NO COMMENTS
F283180 283180u --- NO COMMENTS
F283181 283181u --- NO COMMENTS
F283182 283182u --- NO COMMENTS
F283183 283183u --- NO COMMENTS
F283184 283184u --- NO COMMENTS
F283185 283185u --- NO COMMENTS
F283186 283186u --- NO COMMENTS
F283187 283187u --- NO COMMENTS
F283188 283188u --- NO COMMENTS
F283189 283189u --- NO COMMENTS
F283190 283190u --- NO COMMENTS
F283191 283191u --- NO COMMENTS
F2831 2831u --- NO COMMENTS
F283216 283216u --- NO COMMENTS
F283217 283217u --- NO COMMENTS
F283218 283218u --- NO COMMENTS
F283219 283219u --- NO COMMENTS
F283220 283220u --- NO COMMENTS
F283221 283221u --- NO COMMENTS
F283222 283222u --- NO COMMENTS
F283223 283223u --- NO COMMENTS
F283224 283224u --- NO COMMENTS
F283225 283225u --- NO COMMENTS
F283226 283226u --- NO COMMENTS
F283227 283227u --- NO COMMENTS
F283228 283228u --- NO COMMENTS
F283229 283229u --- NO COMMENTS
F283230 283230u --- NO COMMENTS
F283231 283231u --- NO COMMENTS
F283304 283304u --- NO COMMENTS
F283305 283305u --- NO COMMENTS
F283306 283306u --- NO COMMENTS
F283307 283307u --- NO COMMENTS
F283308 283308u --- NO COMMENTS
F283309 283309u --- NO COMMENTS
F283310 283310u --- NO COMMENTS
F283311 283311u --- NO COMMENTS
F283312 283312u --- NO COMMENTS
F283313 283313u --- NO COMMENTS
F283314 283314u --- NO COMMENTS
F283315 283315u --- NO COMMENTS
F283316 283316u --- NO COMMENTS
F283317 283317u --- NO COMMENTS
F283318 283318u --- NO COMMENTS
F283319 283319u --- NO COMMENTS
F283320 283320u --- NO COMMENTS
F283321 283321u --- NO COMMENTS
F283322 283322u --- NO COMMENTS
F283323 283323u --- NO COMMENTS
F283324 283324u --- NO COMMENTS
F283325 283325u --- NO COMMENTS
F283326 283326u --- NO COMMENTS
F283327 283327u --- NO COMMENTS
F283328 283328u --- NO COMMENTS
F283329 283329u --- NO COMMENTS
F283330 283330u --- NO COMMENTS
F283331 283331u --- NO COMMENTS
F283332 283332u --- NO COMMENTS
F283333 283333u --- NO COMMENTS
F283334 283334u --- NO COMMENTS
F283335 283335u --- NO COMMENTS
F283368 283368u --- NO COMMENTS
F283369 283369u --- NO COMMENTS
F283370 283370u --- NO COMMENTS
F283371 283371u --- NO COMMENTS
F283372 283372u --- NO COMMENTS
F283373 283373u --- NO COMMENTS
F283374 283374u --- NO COMMENTS
F283375 283375u --- NO COMMENTS
F2833 2833u --- NO COMMENTS
F283424 283424u --- NO COMMENTS
F283425 283425u --- NO COMMENTS
F283426 283426u --- NO COMMENTS
F283427 283427u --- NO COMMENTS
F283428 283428u --- NO COMMENTS
F283429 283429u --- NO COMMENTS
F283430 283430u --- NO COMMENTS
F283431 283431u --- NO COMMENTS
F283440 283440u --- NO COMMENTS
F283441 283441u --- NO COMMENTS
F283442 283442u --- NO COMMENTS
F283443 283443u --- NO COMMENTS
F283444 283444u --- NO COMMENTS
F283445 283445u --- NO COMMENTS
F283446 283446u --- NO COMMENTS
F283447 283447u --- NO COMMENTS
F283448 283448u --- NO COMMENTS
F283449 283449u --- NO COMMENTS
F283450 283450u --- NO COMMENTS
F283451 283451u --- NO COMMENTS
F283452 283452u --- NO COMMENTS
F283453 283453u --- NO COMMENTS
F283454 283454u --- NO COMMENTS
F283455 283455u --- NO COMMENTS
F283456 283456u --- NO COMMENTS
F283457 283457u --- NO COMMENTS
F283458 283458u --- NO COMMENTS
F283459 283459u --- NO COMMENTS
F283460 283460u --- NO COMMENTS
F283461 283461u --- NO COMMENTS
F283462 283462u --- NO COMMENTS
F283463 283463u --- NO COMMENTS
F283464 283464u --- NO COMMENTS
F283465 283465u --- NO COMMENTS
F283466 283466u --- NO COMMENTS
F283467 283467u --- NO COMMENTS
F283468 283468u --- NO COMMENTS
F283469 283469u --- NO COMMENTS
F283470 283470u --- NO COMMENTS
F283471 283471u --- NO COMMENTS
F283472 283472u --- NO COMMENTS
F283473 283473u --- NO COMMENTS
F283474 283474u --- NO COMMENTS
F283475 283475u --- NO COMMENTS
F283476 283476u --- NO COMMENTS
F283477 283477u --- NO COMMENTS
F283478 283478u --- NO COMMENTS
F283479 283479u --- NO COMMENTS
F2834 2834u --- NO COMMENTS
F283504 283504u --- NO COMMENTS
F283505 283505u --- NO COMMENTS
F283506 283506u --- NO COMMENTS
F283507 283507u --- NO COMMENTS
F283508 283508u --- NO COMMENTS
F283509 283509u --- NO COMMENTS
F283510 283510u --- NO COMMENTS
F283511 283511u --- NO COMMENTS
F283512 283512u --- NO COMMENTS
F283513 283513u --- NO COMMENTS
F283514 283514u --- NO COMMENTS
F283515 283515u --- NO COMMENTS
F283516 283516u --- NO COMMENTS
F283517 283517u --- NO COMMENTS
F283518 283518u --- NO COMMENTS
F283519 283519u --- NO COMMENTS
F283592 283592u --- NO COMMENTS
F283593 283593u --- NO COMMENTS
F283594 283594u --- NO COMMENTS
F283595 283595u --- NO COMMENTS
F283596 283596u --- NO COMMENTS
F283597 283597u --- NO COMMENTS
F283598 283598u --- NO COMMENTS
F283599 283599u --- NO COMMENTS
F283600 283600u --- NO COMMENTS
F283601 283601u --- NO COMMENTS
F283602 283602u --- NO COMMENTS
F283603 283603u --- NO COMMENTS
F283604 283604u --- NO COMMENTS
F283605 283605u --- NO COMMENTS
F283606 283606u --- NO COMMENTS
F283607 283607u --- NO COMMENTS
F283608 283608u --- NO COMMENTS
F283609 283609u --- NO COMMENTS
F283610 283610u --- NO COMMENTS
F283611 283611u --- NO COMMENTS
F283612 283612u --- NO COMMENTS
F283613 283613u --- NO COMMENTS
F283614 283614u --- NO COMMENTS
F283615 283615u --- NO COMMENTS
F283616 283616u --- NO COMMENTS
F283617 283617u --- NO COMMENTS
F283618 283618u --- NO COMMENTS
F283619 283619u --- NO COMMENTS
F283620 283620u --- NO COMMENTS
F283621 283621u --- NO COMMENTS
F283622 283622u --- NO COMMENTS
F283623 283623u --- NO COMMENTS
F283656 283656u --- NO COMMENTS
F283657 283657u --- NO COMMENTS
F283658 283658u --- NO COMMENTS
F283659 283659u --- NO COMMENTS
F283660 283660u --- NO COMMENTS
F283661 283661u --- NO COMMENTS
F283662 283662u --- NO COMMENTS
F283663 283663u --- NO COMMENTS
F283712 283712u --- NO COMMENTS
F283713 283713u --- NO COMMENTS
F283714 283714u --- NO COMMENTS
F283715 283715u --- NO COMMENTS
F283716 283716u --- NO COMMENTS
F283717 283717u --- NO COMMENTS
F283718 283718u --- NO COMMENTS
F283719 283719u --- NO COMMENTS
F283728 283728u --- NO COMMENTS
F283729 283729u --- NO COMMENTS
F283730 283730u --- NO COMMENTS
F283731 283731u --- NO COMMENTS
F283732 283732u --- NO COMMENTS
F283733 283733u --- NO COMMENTS
F283734 283734u --- NO COMMENTS
F283735 283735u --- NO COMMENTS
F283736 283736u --- NO COMMENTS
F283737 283737u --- NO COMMENTS
F283738 283738u --- NO COMMENTS
F283739 283739u --- NO COMMENTS
F283740 283740u --- NO COMMENTS
F283741 283741u --- NO COMMENTS
F283742 283742u --- NO COMMENTS
F283743 283743u --- NO COMMENTS
F283744 283744u --- NO COMMENTS
F283745 283745u --- NO COMMENTS
F283746 283746u --- NO COMMENTS
F283747 283747u --- NO COMMENTS
F283748 283748u --- NO COMMENTS
F283749 283749u --- NO COMMENTS
F283750 283750u --- NO COMMENTS
F283751 283751u --- NO COMMENTS
F283752 283752u --- NO COMMENTS
F283753 283753u --- NO COMMENTS
F283754 283754u --- NO COMMENTS
F283755 283755u --- NO COMMENTS
F283756 283756u --- NO COMMENTS
F283757 283757u --- NO COMMENTS
F283758 283758u --- NO COMMENTS
F283759 283759u --- NO COMMENTS
F283760 283760u --- NO COMMENTS
F283761 283761u --- NO COMMENTS
F283762 283762u --- NO COMMENTS
F283763 283763u --- NO COMMENTS
F283764 283764u --- NO COMMENTS
F283765 283765u --- NO COMMENTS
F283766 283766u --- NO COMMENTS
F283767 283767u --- NO COMMENTS
F283792 283792u --- NO COMMENTS
F283793 283793u --- NO COMMENTS
F283794 283794u --- NO COMMENTS
F283795 283795u --- NO COMMENTS
F283796 283796u --- NO COMMENTS
F283797 283797u --- NO COMMENTS
F283798 283798u --- NO COMMENTS
F283799 283799u --- NO COMMENTS
F283800 283800u --- NO COMMENTS
F283801 283801u --- NO COMMENTS
F283802 283802u --- NO COMMENTS
F283803 283803u --- NO COMMENTS
F283804 283804u --- NO COMMENTS
F283805 283805u --- NO COMMENTS
F283806 283806u --- NO COMMENTS
F283807 283807u --- NO COMMENTS
F283880 283880u --- NO COMMENTS
F283881 283881u --- NO COMMENTS
F283882 283882u --- NO COMMENTS
F283883 283883u --- NO COMMENTS
F283884 283884u --- NO COMMENTS
F283885 283885u --- NO COMMENTS
F283886 283886u --- NO COMMENTS
F283887 283887u --- NO COMMENTS
F283888 283888u --- NO COMMENTS
F283889 283889u --- NO COMMENTS
F283890 283890u --- NO COMMENTS
F283891 283891u --- NO COMMENTS
F283892 283892u --- NO COMMENTS
F283893 283893u --- NO COMMENTS
F283894 283894u --- NO COMMENTS
F283895 283895u --- NO COMMENTS
F283896 283896u --- NO COMMENTS
F283897 283897u --- NO COMMENTS
F283898 283898u --- NO COMMENTS
F283899 283899u --- NO COMMENTS
F283900 283900u --- NO COMMENTS
F283901 283901u --- NO COMMENTS
F283902 283902u --- NO COMMENTS
F283903 283903u --- NO COMMENTS
F283904 283904u --- NO COMMENTS
F283905 283905u --- NO COMMENTS
F283906 283906u --- NO COMMENTS
F283907 283907u --- NO COMMENTS
F283908 283908u --- NO COMMENTS
F283909 283909u --- NO COMMENTS
F283910 283910u --- NO COMMENTS
F283911 283911u --- NO COMMENTS
F283944 283944u --- NO COMMENTS
F283945 283945u --- NO COMMENTS
F283946 283946u --- NO COMMENTS
F283947 283947u --- NO COMMENTS
F283948 283948u --- NO COMMENTS
F283949 283949u --- NO COMMENTS
F283950 283950u --- NO COMMENTS
F283951 283951u --- NO COMMENTS
F2839 2839u --- NO COMMENTS
F0283 283u --- NO COMMENTS
F284000 284000u --- NO COMMENTS
F284001 284001u --- NO COMMENTS
F284002 284002u --- NO COMMENTS
F284003 284003u --- NO COMMENTS
F284004 284004u --- NO COMMENTS
F284005 284005u --- NO COMMENTS
F284006 284006u --- NO COMMENTS
F284007 284007u --- NO COMMENTS
F284016 284016u --- NO COMMENTS
F284017 284017u --- NO COMMENTS
F284018 284018u --- NO COMMENTS
F284019 284019u --- NO COMMENTS
F284020 284020u --- NO COMMENTS
F284021 284021u --- NO COMMENTS
F284022 284022u --- NO COMMENTS
F284023 284023u --- NO COMMENTS
F284024 284024u --- NO COMMENTS
F284025 284025u --- NO COMMENTS
F284026 284026u --- NO COMMENTS
F284027 284027u --- NO COMMENTS
F284028 284028u --- NO COMMENTS
F284029 284029u --- NO COMMENTS
F284030 284030u --- NO COMMENTS
F284031 284031u --- NO COMMENTS
F284032 284032u --- NO COMMENTS
F284033 284033u --- NO COMMENTS
F284034 284034u --- NO COMMENTS
F284035 284035u --- NO COMMENTS
F284036 284036u --- NO COMMENTS
F284037 284037u --- NO COMMENTS
F284038 284038u --- NO COMMENTS
F284039 284039u --- NO COMMENTS
F284040 284040u --- NO COMMENTS
F284041 284041u --- NO COMMENTS
F284042 284042u --- NO COMMENTS
F284043 284043u --- NO COMMENTS
F284044 284044u --- NO COMMENTS
F284045 284045u --- NO COMMENTS
F284046 284046u --- NO COMMENTS
F284047 284047u --- NO COMMENTS
F284048 284048u --- NO COMMENTS
F284049 284049u --- NO COMMENTS
F284050 284050u --- NO COMMENTS
F284051 284051u --- NO COMMENTS
F284052 284052u --- NO COMMENTS
F284053 284053u --- NO COMMENTS
F284054 284054u --- NO COMMENTS
F284055 284055u --- NO COMMENTS
F284080 284080u --- NO COMMENTS
F284081 284081u --- NO COMMENTS
F284082 284082u --- NO COMMENTS
F284083 284083u --- NO COMMENTS
F284084 284084u --- NO COMMENTS
F284085 284085u --- NO COMMENTS
F284086 284086u --- NO COMMENTS
F284087 284087u --- NO COMMENTS
F284088 284088u --- NO COMMENTS
F284089 284089u --- NO COMMENTS
F284090 284090u --- NO COMMENTS
F284091 284091u --- NO COMMENTS
F284092 284092u --- NO COMMENTS
F284093 284093u --- NO COMMENTS
F284094 284094u --- NO COMMENTS
F284095 284095u --- NO COMMENTS
F2840 2840u --- NO COMMENTS
F284168 284168u --- NO COMMENTS
F284169 284169u --- NO COMMENTS
F284170 284170u --- NO COMMENTS
F284171 284171u --- NO COMMENTS
F284172 284172u --- NO COMMENTS
F284173 284173u --- NO COMMENTS
F284174 284174u --- NO COMMENTS
F284175 284175u --- NO COMMENTS
F284176 284176u --- NO COMMENTS
F284177 284177u --- NO COMMENTS
F284178 284178u --- NO COMMENTS
F284179 284179u --- NO COMMENTS
F284180 284180u --- NO COMMENTS
F284181 284181u --- NO COMMENTS
F284182 284182u --- NO COMMENTS
F284183 284183u --- NO COMMENTS
F284184 284184u --- NO COMMENTS
F284185 284185u --- NO COMMENTS
F284186 284186u --- NO COMMENTS
F284187 284187u --- NO COMMENTS
F284188 284188u --- NO COMMENTS
F284189 284189u --- NO COMMENTS
F284190 284190u --- NO COMMENTS
F284191 284191u --- NO COMMENTS
F284192 284192u --- NO COMMENTS
F284193 284193u --- NO COMMENTS
F284194 284194u --- NO COMMENTS
F284195 284195u --- NO COMMENTS
F284196 284196u --- NO COMMENTS
F284197 284197u --- NO COMMENTS
F284198 284198u --- NO COMMENTS
F284199 284199u --- NO COMMENTS
F2841 2841u --- NO COMMENTS
F284232 284232u --- NO COMMENTS
F284233 284233u --- NO COMMENTS
F284234 284234u --- NO COMMENTS
F284235 284235u --- NO COMMENTS
F284236 284236u --- NO COMMENTS
F284237 284237u --- NO COMMENTS
F284238 284238u --- NO COMMENTS
F284239 284239u --- NO COMMENTS
F284288 284288u --- NO COMMENTS
F284289 284289u --- NO COMMENTS
F284290 284290u --- NO COMMENTS
F284291 284291u --- NO COMMENTS
F284292 284292u --- NO COMMENTS
F284293 284293u --- NO COMMENTS
F284294 284294u --- NO COMMENTS
F284295 284295u --- NO COMMENTS
F2842 2842u --- NO COMMENTS
F284304 284304u --- NO COMMENTS
F284305 284305u --- NO COMMENTS
F284306 284306u --- NO COMMENTS
F284307 284307u --- NO COMMENTS
F284308 284308u --- NO COMMENTS
F284309 284309u --- NO COMMENTS
F284310 284310u --- NO COMMENTS
F284311 284311u --- NO COMMENTS
F284312 284312u --- NO COMMENTS
F284313 284313u --- NO COMMENTS
F284314 284314u --- NO COMMENTS
F284315 284315u --- NO COMMENTS
F284316 284316u --- NO COMMENTS
F284317 284317u --- NO COMMENTS
F284318 284318u --- NO COMMENTS
F284319 284319u --- NO COMMENTS
F284320 284320u --- NO COMMENTS
F284321 284321u --- NO COMMENTS
F284322 284322u --- NO COMMENTS
F284323 284323u --- NO COMMENTS
F284324 284324u --- NO COMMENTS
F284325 284325u --- NO COMMENTS
F284326 284326u --- NO COMMENTS
F284327 284327u --- NO COMMENTS
F284328 284328u --- NO COMMENTS
F284329 284329u --- NO COMMENTS
F284330 284330u --- NO COMMENTS
F284331 284331u --- NO COMMENTS
F284332 284332u --- NO COMMENTS
F284333 284333u --- NO COMMENTS
F284334 284334u --- NO COMMENTS
F284335 284335u --- NO COMMENTS
F284336 284336u --- NO COMMENTS
F284337 284337u --- NO COMMENTS
F284338 284338u --- NO COMMENTS
F284339 284339u --- NO COMMENTS
F284340 284340u --- NO COMMENTS
F284341 284341u --- NO COMMENTS
F284342 284342u --- NO COMMENTS
F284343 284343u --- NO COMMENTS
F284368 284368u --- NO COMMENTS
F284369 284369u --- NO COMMENTS
F284370 284370u --- NO COMMENTS
F284371 284371u --- NO COMMENTS
F284372 284372u --- NO COMMENTS
F284373 284373u --- NO COMMENTS
F284374 284374u --- NO COMMENTS
F284375 284375u --- NO COMMENTS
F284376 284376u --- NO COMMENTS
F284377 284377u --- NO COMMENTS
F284378 284378u --- NO COMMENTS
F284379 284379u --- NO COMMENTS
F284380 284380u --- NO COMMENTS
F284381 284381u --- NO COMMENTS
F284382 284382u --- NO COMMENTS
F284383 284383u --- NO COMMENTS
F2843 2843u --- NO COMMENTS
F284456 284456u --- NO COMMENTS
F284457 284457u --- NO COMMENTS
F284458 284458u --- NO COMMENTS
F284459 284459u --- NO COMMENTS
F284460 284460u --- NO COMMENTS
F284461 284461u --- NO COMMENTS
F284462 284462u --- NO COMMENTS
F284463 284463u --- NO COMMENTS
F284464 284464u --- NO COMMENTS
F284465 284465u --- NO COMMENTS
F284466 284466u --- NO COMMENTS
F284467 284467u --- NO COMMENTS
F284468 284468u --- NO COMMENTS
F284469 284469u --- NO COMMENTS
F284470 284470u --- NO COMMENTS
F284471 284471u --- NO COMMENTS
F284472 284472u --- NO COMMENTS
F284473 284473u --- NO COMMENTS
F284474 284474u --- NO COMMENTS
F284475 284475u --- NO COMMENTS
F284476 284476u --- NO COMMENTS
F284477 284477u --- NO COMMENTS
F284478 284478u --- NO COMMENTS
F284479 284479u --- NO COMMENTS
F284480 284480u --- NO COMMENTS
F284481 284481u --- NO COMMENTS
F284482 284482u --- NO COMMENTS
F284483 284483u --- NO COMMENTS
F284484 284484u --- NO COMMENTS
F284485 284485u --- NO COMMENTS
F284486 284486u --- NO COMMENTS
F284487 284487u --- NO COMMENTS
F2844 2844u --- NO COMMENTS
F284520 284520u --- NO COMMENTS
F284521 284521u --- NO COMMENTS
F284522 284522u --- NO COMMENTS
F284523 284523u --- NO COMMENTS
F284524 284524u --- NO COMMENTS
F284525 284525u --- NO COMMENTS
F284526 284526u --- NO COMMENTS
F284527 284527u --- NO COMMENTS
F284576 284576u --- NO COMMENTS
F284577 284577u --- NO COMMENTS
F284578 284578u --- NO COMMENTS
F284579 284579u --- NO COMMENTS
F284580 284580u --- NO COMMENTS
F284581 284581u --- NO COMMENTS
F284582 284582u --- NO COMMENTS
F284583 284583u --- NO COMMENTS
F284592 284592u --- NO COMMENTS
F284593 284593u --- NO COMMENTS
F284594 284594u --- NO COMMENTS
F284595 284595u --- NO COMMENTS
F284596 284596u --- NO COMMENTS
F284597 284597u --- NO COMMENTS
F284598 284598u --- NO COMMENTS
F284599 284599u --- NO COMMENTS
F284600 284600u --- NO COMMENTS
F284601 284601u --- NO COMMENTS
F284602 284602u --- NO COMMENTS
F284603 284603u --- NO COMMENTS
F284604 284604u --- NO COMMENTS
F284605 284605u --- NO COMMENTS
F284606 284606u --- NO COMMENTS
F284607 284607u --- NO COMMENTS
F284608 284608u --- NO COMMENTS
F284609 284609u --- NO COMMENTS
F284610 284610u --- NO COMMENTS
F284611 284611u --- NO COMMENTS
F284612 284612u --- NO COMMENTS
F284613 284613u --- NO COMMENTS
F284614 284614u --- NO COMMENTS
F284615 284615u --- NO COMMENTS
F284616 284616u --- NO COMMENTS
F284617 284617u --- NO COMMENTS
F284618 284618u --- NO COMMENTS
F284619 284619u --- NO COMMENTS
F284620 284620u --- NO COMMENTS
F284621 284621u --- NO COMMENTS
F284622 284622u --- NO COMMENTS
F284623 284623u --- NO COMMENTS
F284624 284624u --- NO COMMENTS
F284625 284625u --- NO COMMENTS
F284626 284626u --- NO COMMENTS
F284627 284627u --- NO COMMENTS
F284628 284628u --- NO COMMENTS
F284629 284629u --- NO COMMENTS
F284630 284630u --- NO COMMENTS
F284631 284631u --- NO COMMENTS
F284656 284656u --- NO COMMENTS
F284657 284657u --- NO COMMENTS
F284658 284658u --- NO COMMENTS
F284659 284659u --- NO COMMENTS
F284660 284660u --- NO COMMENTS
F284661 284661u --- NO COMMENTS
F284662 284662u --- NO COMMENTS
F284663 284663u --- NO COMMENTS
F284664 284664u --- NO COMMENTS
F284665 284665u --- NO COMMENTS
F284666 284666u --- NO COMMENTS
F284667 284667u --- NO COMMENTS
F284668 284668u --- NO COMMENTS
F284669 284669u --- NO COMMENTS
F284670 284670u --- NO COMMENTS
F284671 284671u --- NO COMMENTS
F284744 284744u --- NO COMMENTS
F284745 284745u --- NO COMMENTS
F284746 284746u --- NO COMMENTS
F284747 284747u --- NO COMMENTS
F284748 284748u --- NO COMMENTS
F284749 284749u --- NO COMMENTS
F284750 284750u --- NO COMMENTS
F284751 284751u --- NO COMMENTS
F284752 284752u --- NO COMMENTS
F284753 284753u --- NO COMMENTS
F284754 284754u --- NO COMMENTS
F284755 284755u --- NO COMMENTS
F284756 284756u --- NO COMMENTS
F284757 284757u --- NO COMMENTS
F284758 284758u --- NO COMMENTS
F284759 284759u --- NO COMMENTS
F284760 284760u --- NO COMMENTS
F284761 284761u --- NO COMMENTS
F284762 284762u --- NO COMMENTS
F284763 284763u --- NO COMMENTS
F284764 284764u --- NO COMMENTS
F284765 284765u --- NO COMMENTS
F284766 284766u --- NO COMMENTS
F284767 284767u --- NO COMMENTS
F284768 284768u --- NO COMMENTS
F284769 284769u --- NO COMMENTS
F284770 284770u --- NO COMMENTS
F284771 284771u --- NO COMMENTS
F284772 284772u --- NO COMMENTS
F284773 284773u --- NO COMMENTS
F284774 284774u --- NO COMMENTS
F284775 284775u --- NO COMMENTS
F284808 284808u --- NO COMMENTS
F284809 284809u --- NO COMMENTS
F284810 284810u --- NO COMMENTS
F284811 284811u --- NO COMMENTS
F284812 284812u --- NO COMMENTS
F284813 284813u --- NO COMMENTS
F284814 284814u --- NO COMMENTS
F284815 284815u --- NO COMMENTS
F284864 284864u --- NO COMMENTS
F284865 284865u --- NO COMMENTS
F284866 284866u --- NO COMMENTS
F284867 284867u --- NO COMMENTS
F284868 284868u --- NO COMMENTS
F284869 284869u --- NO COMMENTS
F284870 284870u --- NO COMMENTS
F284871 284871u --- NO COMMENTS
F284880 284880u --- NO COMMENTS
F284881 284881u --- NO COMMENTS
F284882 284882u --- NO COMMENTS
F284883 284883u --- NO COMMENTS
F284884 284884u --- NO COMMENTS
F284885 284885u --- NO COMMENTS
F284886 284886u --- NO COMMENTS
F284887 284887u --- NO COMMENTS
F284888 284888u --- NO COMMENTS
F284889 284889u --- NO COMMENTS
F284890 284890u --- NO COMMENTS
F284891 284891u --- NO COMMENTS
F284892 284892u --- NO COMMENTS
F284893 284893u --- NO COMMENTS
F284894 284894u --- NO COMMENTS
F284895 284895u --- NO COMMENTS
F284896 284896u --- NO COMMENTS
F284897 284897u --- NO COMMENTS
F284898 284898u --- NO COMMENTS
F284899 284899u --- NO COMMENTS
F284900 284900u --- NO COMMENTS
F284901 284901u --- NO COMMENTS
F284902 284902u --- NO COMMENTS
F284903 284903u --- NO COMMENTS
F284904 284904u --- NO COMMENTS
F284905 284905u --- NO COMMENTS
F284906 284906u --- NO COMMENTS
F284907 284907u --- NO COMMENTS
F284908 284908u --- NO COMMENTS
F284909 284909u --- NO COMMENTS
F284910 284910u --- NO COMMENTS
F284911 284911u --- NO COMMENTS
F284912 284912u --- NO COMMENTS
F284913 284913u --- NO COMMENTS
F284914 284914u --- NO COMMENTS
F284915 284915u --- NO COMMENTS
F284916 284916u --- NO COMMENTS
F284917 284917u --- NO COMMENTS
F284918 284918u --- NO COMMENTS
F284919 284919u --- NO COMMENTS
F284944 284944u --- NO COMMENTS
F284945 284945u --- NO COMMENTS
F284946 284946u --- NO COMMENTS
F284947 284947u --- NO COMMENTS
F284948 284948u --- NO COMMENTS
F284949 284949u --- NO COMMENTS
F284950 284950u --- NO COMMENTS
F284951 284951u --- NO COMMENTS
F284952 284952u --- NO COMMENTS
F284953 284953u --- NO COMMENTS
F284954 284954u --- NO COMMENTS
F284955 284955u --- NO COMMENTS
F284956 284956u --- NO COMMENTS
F284957 284957u --- NO COMMENTS
F284958 284958u --- NO COMMENTS
F284959 284959u --- NO COMMENTS
F0284 284u --- NO COMMENTS
F285032 285032u --- NO COMMENTS
F285033 285033u --- NO COMMENTS
F285034 285034u --- NO COMMENTS
F285035 285035u --- NO COMMENTS
F285036 285036u --- NO COMMENTS
F285037 285037u --- NO COMMENTS
F285038 285038u --- NO COMMENTS
F285039 285039u --- NO COMMENTS
F285040 285040u --- NO COMMENTS
F285041 285041u --- NO COMMENTS
F285042 285042u --- NO COMMENTS
F285043 285043u --- NO COMMENTS
F285044 285044u --- NO COMMENTS
F285045 285045u --- NO COMMENTS
F285046 285046u --- NO COMMENTS
F285047 285047u --- NO COMMENTS
F285048 285048u --- NO COMMENTS
F285049 285049u --- NO COMMENTS
F285050 285050u --- NO COMMENTS
F285051 285051u --- NO COMMENTS
F285052 285052u --- NO COMMENTS
F285053 285053u --- NO COMMENTS
F285054 285054u --- NO COMMENTS
F285055 285055u --- NO COMMENTS
F285056 285056u --- NO COMMENTS
F285057 285057u --- NO COMMENTS
F285058 285058u --- NO COMMENTS
F285059 285059u --- NO COMMENTS
F285060 285060u --- NO COMMENTS
F285061 285061u --- NO COMMENTS
F285062 285062u --- NO COMMENTS
F285063 285063u --- NO COMMENTS
F285096 285096u --- NO COMMENTS
F285097 285097u --- NO COMMENTS
F285098 285098u --- NO COMMENTS
F285099 285099u --- NO COMMENTS
F285100 285100u --- NO COMMENTS
F285101 285101u --- NO COMMENTS
F285102 285102u --- NO COMMENTS
F285103 285103u --- NO COMMENTS
F285152 285152u --- NO COMMENTS
F285153 285153u --- NO COMMENTS
F285154 285154u --- NO COMMENTS
F285155 285155u --- NO COMMENTS
F285156 285156u --- NO COMMENTS
F285157 285157u --- NO COMMENTS
F285158 285158u --- NO COMMENTS
F285159 285159u --- NO COMMENTS
F285168 285168u --- NO COMMENTS
F285169 285169u --- NO COMMENTS
F285170 285170u --- NO COMMENTS
F285171 285171u --- NO COMMENTS
F285172 285172u --- NO COMMENTS
F285173 285173u --- NO COMMENTS
F285174 285174u --- NO COMMENTS
F285175 285175u --- NO COMMENTS
F285176 285176u --- NO COMMENTS
F285177 285177u --- NO COMMENTS
F285178 285178u --- NO COMMENTS
F285179 285179u --- NO COMMENTS
F285180 285180u --- NO COMMENTS
F285181 285181u --- NO COMMENTS
F285182 285182u --- NO COMMENTS
F285183 285183u --- NO COMMENTS
F285184 285184u --- NO COMMENTS
F285185 285185u --- NO COMMENTS
F285186 285186u --- NO COMMENTS
F285187 285187u --- NO COMMENTS
F285188 285188u --- NO COMMENTS
F285189 285189u --- NO COMMENTS
F285190 285190u --- NO COMMENTS
F285191 285191u --- NO COMMENTS
F285192 285192u --- NO COMMENTS
F285193 285193u --- NO COMMENTS
F285194 285194u --- NO COMMENTS
F285195 285195u --- NO COMMENTS
F285196 285196u --- NO COMMENTS
F285197 285197u --- NO COMMENTS
F285198 285198u --- NO COMMENTS
F285199 285199u --- NO COMMENTS
F2851 2851u --- NO COMMENTS
F285200 285200u --- NO COMMENTS
F285201 285201u --- NO COMMENTS
F285202 285202u --- NO COMMENTS
F285203 285203u --- NO COMMENTS
F285204 285204u --- NO COMMENTS
F285205 285205u --- NO COMMENTS
F285206 285206u --- NO COMMENTS
F285207 285207u --- NO COMMENTS
F285232 285232u --- NO COMMENTS
F285233 285233u --- NO COMMENTS
F285234 285234u --- NO COMMENTS
F285235 285235u --- NO COMMENTS
F285236 285236u --- NO COMMENTS
F285237 285237u --- NO COMMENTS
F285238 285238u --- NO COMMENTS
F285239 285239u --- NO COMMENTS
F285240 285240u --- NO COMMENTS
F285241 285241u --- NO COMMENTS
F285242 285242u --- NO COMMENTS
F285243 285243u --- NO COMMENTS
F285244 285244u --- NO COMMENTS
F285245 285245u --- NO COMMENTS
F285246 285246u --- NO COMMENTS
F285247 285247u --- NO COMMENTS
F2852 2852u --- NO COMMENTS
F285320 285320u --- NO COMMENTS
F285321 285321u --- NO COMMENTS
F285322 285322u --- NO COMMENTS
F285323 285323u --- NO COMMENTS
F285324 285324u --- NO COMMENTS
F285325 285325u --- NO COMMENTS
F285326 285326u --- NO COMMENTS
F285327 285327u --- NO COMMENTS
F285328 285328u --- NO COMMENTS
F285329 285329u --- NO COMMENTS
F285330 285330u --- NO COMMENTS
F285331 285331u --- NO COMMENTS
F285332 285332u --- NO COMMENTS
F285333 285333u --- NO COMMENTS
F285334 285334u --- NO COMMENTS
F285335 285335u --- NO COMMENTS
F285336 285336u --- NO COMMENTS
F285337 285337u --- NO COMMENTS
F285338 285338u --- NO COMMENTS
F285339 285339u --- NO COMMENTS
F285340 285340u --- NO COMMENTS
F285341 285341u --- NO COMMENTS
F285342 285342u --- NO COMMENTS
F285343 285343u --- NO COMMENTS
F285344 285344u --- NO COMMENTS
F285345 285345u --- NO COMMENTS
F285346 285346u --- NO COMMENTS
F285347 285347u --- NO COMMENTS
F285348 285348u --- NO COMMENTS
F285349 285349u --- NO COMMENTS
F285350 285350u --- NO COMMENTS
F285351 285351u --- NO COMMENTS
F285384 285384u --- NO COMMENTS
F285385 285385u --- NO COMMENTS
F285386 285386u --- NO COMMENTS
F285387 285387u --- NO COMMENTS
F285388 285388u --- NO COMMENTS
F285389 285389u --- NO COMMENTS
F285390 285390u --- NO COMMENTS
F285391 285391u --- NO COMMENTS
F2853 2853u --- NO COMMENTS
F285440 285440u --- NO COMMENTS
F285441 285441u --- NO COMMENTS
F285442 285442u --- NO COMMENTS
F285443 285443u --- NO COMMENTS
F285444 285444u --- NO COMMENTS
F285445 285445u --- NO COMMENTS
F285446 285446u --- NO COMMENTS
F285447 285447u --- NO COMMENTS
F285456 285456u --- NO COMMENTS
F285457 285457u --- NO COMMENTS
F285458 285458u --- NO COMMENTS
F285459 285459u --- NO COMMENTS
F285460 285460u --- NO COMMENTS
F285461 285461u --- NO COMMENTS
F285462 285462u --- NO COMMENTS
F285463 285463u --- NO COMMENTS
F285464 285464u --- NO COMMENTS
F285465 285465u --- NO COMMENTS
F285466 285466u --- NO COMMENTS
F285467 285467u --- NO COMMENTS
F285468 285468u --- NO COMMENTS
F285469 285469u --- NO COMMENTS
F285470 285470u --- NO COMMENTS
F285471 285471u --- NO COMMENTS
F285472 285472u --- NO COMMENTS
F285473 285473u --- NO COMMENTS
F285474 285474u --- NO COMMENTS
F285475 285475u --- NO COMMENTS
F285476 285476u --- NO COMMENTS
F285477 285477u --- NO COMMENTS
F285478 285478u --- NO COMMENTS
F285479 285479u --- NO COMMENTS
F285480 285480u --- NO COMMENTS
F285481 285481u --- NO COMMENTS
F285482 285482u --- NO COMMENTS
F285483 285483u --- NO COMMENTS
F285484 285484u --- NO COMMENTS
F285485 285485u --- NO COMMENTS
F285486 285486u --- NO COMMENTS
F285487 285487u --- NO COMMENTS
F285488 285488u --- NO COMMENTS
F285489 285489u --- NO COMMENTS
F285490 285490u --- NO COMMENTS
F285491 285491u --- NO COMMENTS
F285492 285492u --- NO COMMENTS
F285493 285493u --- NO COMMENTS
F285494 285494u --- NO COMMENTS
F285495 285495u --- NO COMMENTS
F2854 2854u --- NO COMMENTS
F285520 285520u --- NO COMMENTS
F285521 285521u --- NO COMMENTS
F285522 285522u --- NO COMMENTS
F285523 285523u --- NO COMMENTS
F285524 285524u --- NO COMMENTS
F285525 285525u --- NO COMMENTS
F285526 285526u --- NO COMMENTS
F285527 285527u --- NO COMMENTS
F285528 285528u --- NO COMMENTS
F285529 285529u --- NO COMMENTS
F285530 285530u --- NO COMMENTS
F285531 285531u --- NO COMMENTS
F285532 285532u --- NO COMMENTS
F285533 285533u --- NO COMMENTS
F285534 285534u --- NO COMMENTS
F285535 285535u --- NO COMMENTS
F2855 2855u --- NO COMMENTS
F285608 285608u --- NO COMMENTS
F285609 285609u --- NO COMMENTS
F285610 285610u --- NO COMMENTS
F285611 285611u --- NO COMMENTS
F285612 285612u --- NO COMMENTS
F285613 285613u --- NO COMMENTS
F285614 285614u --- NO COMMENTS
F285615 285615u --- NO COMMENTS
F285616 285616u --- NO COMMENTS
F285617 285617u --- NO COMMENTS
F285618 285618u --- NO COMMENTS
F285619 285619u --- NO COMMENTS
F285620 285620u --- NO COMMENTS
F285621 285621u --- NO COMMENTS
F285622 285622u --- NO COMMENTS
F285623 285623u --- NO COMMENTS
F285624 285624u --- NO COMMENTS
F285625 285625u --- NO COMMENTS
F285626 285626u --- NO COMMENTS
F285627 285627u --- NO COMMENTS
F285628 285628u --- NO COMMENTS
F285629 285629u --- NO COMMENTS
F285630 285630u --- NO COMMENTS
F285631 285631u --- NO COMMENTS
F285632 285632u --- NO COMMENTS
F285633 285633u --- NO COMMENTS
F285634 285634u --- NO COMMENTS
F285635 285635u --- NO COMMENTS
F285636 285636u --- NO COMMENTS
F285637 285637u --- NO COMMENTS
F285638 285638u --- NO COMMENTS
F285639 285639u --- NO COMMENTS
F285672 285672u --- NO COMMENTS
F285673 285673u --- NO COMMENTS
F285674 285674u --- NO COMMENTS
F285675 285675u --- NO COMMENTS
F285676 285676u --- NO COMMENTS
F285677 285677u --- NO COMMENTS
F285678 285678u --- NO COMMENTS
F285679 285679u --- NO COMMENTS
F2856 2856u --- NO COMMENTS
F285728 285728u --- NO COMMENTS
F285729 285729u --- NO COMMENTS
F285730 285730u --- NO COMMENTS
F285731 285731u --- NO COMMENTS
F285732 285732u --- NO COMMENTS
F285733 285733u --- NO COMMENTS
F285734 285734u --- NO COMMENTS
F285735 285735u --- NO COMMENTS
F285744 285744u --- NO COMMENTS
F285745 285745u --- NO COMMENTS
F285746 285746u --- NO COMMENTS
F285747 285747u --- NO COMMENTS
F285748 285748u --- NO COMMENTS
F285749 285749u --- NO COMMENTS
F285750 285750u --- NO COMMENTS
F285751 285751u --- NO COMMENTS
F285752 285752u --- NO COMMENTS
F285753 285753u --- NO COMMENTS
F285754 285754u --- NO COMMENTS
F285755 285755u --- NO COMMENTS
F285756 285756u --- NO COMMENTS
F285757 285757u --- NO COMMENTS
F285758 285758u --- NO COMMENTS
F285759 285759u --- NO COMMENTS
F285760 285760u --- NO COMMENTS
F285761 285761u --- NO COMMENTS
F285762 285762u --- NO COMMENTS
F285763 285763u --- NO COMMENTS
F285764 285764u --- NO COMMENTS
F285765 285765u --- NO COMMENTS
F285766 285766u --- NO COMMENTS
F285767 285767u --- NO COMMENTS
F285768 285768u --- NO COMMENTS
F285769 285769u --- NO COMMENTS
F285770 285770u --- NO COMMENTS
F285771 285771u --- NO COMMENTS
F285772 285772u --- NO COMMENTS
F285773 285773u --- NO COMMENTS
F285774 285774u --- NO COMMENTS
F285775 285775u --- NO COMMENTS
F285776 285776u --- NO COMMENTS
F285777 285777u --- NO COMMENTS
F285778 285778u --- NO COMMENTS
F285779 285779u --- NO COMMENTS
F285780 285780u --- NO COMMENTS
F285781 285781u --- NO COMMENTS
F285782 285782u --- NO COMMENTS
F285783 285783u --- NO COMMENTS
F285808 285808u --- NO COMMENTS
F285809 285809u --- NO COMMENTS
F285810 285810u --- NO COMMENTS
F285811 285811u --- NO COMMENTS
F285812 285812u --- NO COMMENTS
F285813 285813u --- NO COMMENTS
F285814 285814u --- NO COMMENTS
F285815 285815u --- NO COMMENTS
F285816 285816u --- NO COMMENTS
F285817 285817u --- NO COMMENTS
F285818 285818u --- NO COMMENTS
F285819 285819u --- NO COMMENTS
F285820 285820u --- NO COMMENTS
F285821 285821u --- NO COMMENTS
F285822 285822u --- NO COMMENTS
F285823 285823u --- NO COMMENTS
F285896 285896u --- NO COMMENTS
F285897 285897u --- NO COMMENTS
F285898 285898u --- NO COMMENTS
F285899 285899u --- NO COMMENTS
F285900 285900u --- NO COMMENTS
F285901 285901u --- NO COMMENTS
F285902 285902u --- NO COMMENTS
F285903 285903u --- NO COMMENTS
F285904 285904u --- NO COMMENTS
F285905 285905u --- NO COMMENTS
F285906 285906u --- NO COMMENTS
F285907 285907u --- NO COMMENTS
F285908 285908u --- NO COMMENTS
F285909 285909u --- NO COMMENTS
F285910 285910u --- NO COMMENTS
F285911 285911u --- NO COMMENTS
F285912 285912u --- NO COMMENTS
F285913 285913u --- NO COMMENTS
F285914 285914u --- NO COMMENTS
F285915 285915u --- NO COMMENTS
F285916 285916u --- NO COMMENTS
F285917 285917u --- NO COMMENTS
F285918 285918u --- NO COMMENTS
F285919 285919u --- NO COMMENTS
F285920 285920u --- NO COMMENTS
F285921 285921u --- NO COMMENTS
F285922 285922u --- NO COMMENTS
F285923 285923u --- NO COMMENTS
F285924 285924u --- NO COMMENTS
F285925 285925u --- NO COMMENTS
F285926 285926u --- NO COMMENTS
F285927 285927u --- NO COMMENTS
F285960 285960u --- NO COMMENTS
F285961 285961u --- NO COMMENTS
F285962 285962u --- NO COMMENTS
F285963 285963u --- NO COMMENTS
F285964 285964u --- NO COMMENTS
F285965 285965u --- NO COMMENTS
F285966 285966u --- NO COMMENTS
F285967 285967u --- NO COMMENTS
F2859 2859u --- NO COMMENTS
F286016 286016u --- NO COMMENTS
F286017 286017u --- NO COMMENTS
F286018 286018u --- NO COMMENTS
F286019 286019u --- NO COMMENTS
F286020 286020u --- NO COMMENTS
F286021 286021u --- NO COMMENTS
F286022 286022u --- NO COMMENTS
F286023 286023u --- NO COMMENTS
F286032 286032u --- NO COMMENTS
F286033 286033u --- NO COMMENTS
F286034 286034u --- NO COMMENTS
F286035 286035u --- NO COMMENTS
F286036 286036u --- NO COMMENTS
F286037 286037u --- NO COMMENTS
F286038 286038u --- NO COMMENTS
F286039 286039u --- NO COMMENTS
F286040 286040u --- NO COMMENTS
F286041 286041u --- NO COMMENTS
F286042 286042u --- NO COMMENTS
F286043 286043u --- NO COMMENTS
F286044 286044u --- NO COMMENTS
F286045 286045u --- NO COMMENTS
F286046 286046u --- NO COMMENTS
F286047 286047u --- NO COMMENTS
F286048 286048u --- NO COMMENTS
F286049 286049u --- NO COMMENTS
F286050 286050u --- NO COMMENTS
F286051 286051u --- NO COMMENTS
F286052 286052u --- NO COMMENTS
F286053 286053u --- NO COMMENTS
F286054 286054u --- NO COMMENTS
F286055 286055u --- NO COMMENTS
F286056 286056u --- NO COMMENTS
F286057 286057u --- NO COMMENTS
F286058 286058u --- NO COMMENTS
F286059 286059u --- NO COMMENTS
F286060 286060u --- NO COMMENTS
F286061 286061u --- NO COMMENTS
F286062 286062u --- NO COMMENTS
F286063 286063u --- NO COMMENTS
F286064 286064u --- NO COMMENTS
F286065 286065u --- NO COMMENTS
F286066 286066u --- NO COMMENTS
F286067 286067u --- NO COMMENTS
F286068 286068u --- NO COMMENTS
F286069 286069u --- NO COMMENTS
F286070 286070u --- NO COMMENTS
F286071 286071u --- NO COMMENTS
F286096 286096u --- NO COMMENTS
F286097 286097u --- NO COMMENTS
F286098 286098u --- NO COMMENTS
F286099 286099u --- NO COMMENTS
F2860 2860u --- NO COMMENTS
F286100 286100u --- NO COMMENTS
F286101 286101u --- NO COMMENTS
F286102 286102u --- NO COMMENTS
F286103 286103u --- NO COMMENTS
F286104 286104u --- NO COMMENTS
F286105 286105u --- NO COMMENTS
F286106 286106u --- NO COMMENTS
F286107 286107u --- NO COMMENTS
F286108 286108u --- NO COMMENTS
F286109 286109u --- NO COMMENTS
F286110 286110u --- NO COMMENTS
F286111 286111u --- NO COMMENTS
F286184 286184u --- NO COMMENTS
F286185 286185u --- NO COMMENTS
F286186 286186u --- NO COMMENTS
F286187 286187u --- NO COMMENTS
F286188 286188u --- NO COMMENTS
F286189 286189u --- NO COMMENTS
F286190 286190u --- NO COMMENTS
F286191 286191u --- NO COMMENTS
F286192 286192u --- NO COMMENTS
F286193 286193u --- NO COMMENTS
F286194 286194u --- NO COMMENTS
F286195 286195u --- NO COMMENTS
F286196 286196u --- NO COMMENTS
F286197 286197u --- NO COMMENTS
F286198 286198u --- NO COMMENTS
F286199 286199u --- NO COMMENTS
F286200 286200u --- NO COMMENTS
F286201 286201u --- NO COMMENTS
F286202 286202u --- NO COMMENTS
F286203 286203u --- NO COMMENTS
F286204 286204u --- NO COMMENTS
F286205 286205u --- NO COMMENTS
F286206 286206u --- NO COMMENTS
F286207 286207u --- NO COMMENTS
F286208 286208u --- NO COMMENTS
F286209 286209u --- NO COMMENTS
F286210 286210u --- NO COMMENTS
F286211 286211u --- NO COMMENTS
F286212 286212u --- NO COMMENTS
F286213 286213u --- NO COMMENTS
F286214 286214u --- NO COMMENTS
F286215 286215u --- NO COMMENTS
F286248 286248u --- NO COMMENTS
F286249 286249u --- NO COMMENTS
F286250 286250u --- NO COMMENTS
F286251 286251u --- NO COMMENTS
F286252 286252u --- NO COMMENTS
F286253 286253u --- NO COMMENTS
F286254 286254u --- NO COMMENTS
F286255 286255u --- NO COMMENTS
F286304 286304u --- NO COMMENTS
F286305 286305u --- NO COMMENTS
F286306 286306u --- NO COMMENTS
F286307 286307u --- NO COMMENTS
F286308 286308u --- NO COMMENTS
F286309 286309u --- NO COMMENTS
F286310 286310u --- NO COMMENTS
F286311 286311u --- NO COMMENTS
F286320 286320u --- NO COMMENTS
F286321 286321u --- NO COMMENTS
F286322 286322u --- NO COMMENTS
F286323 286323u --- NO COMMENTS
F286324 286324u --- NO COMMENTS
F286325 286325u --- NO COMMENTS
F286326 286326u --- NO COMMENTS
F286327 286327u --- NO COMMENTS
F286328 286328u --- NO COMMENTS
F286329 286329u --- NO COMMENTS
F286330 286330u --- NO COMMENTS
F286331 286331u --- NO COMMENTS
F286332 286332u --- NO COMMENTS
F286333 286333u --- NO COMMENTS
F286334 286334u --- NO COMMENTS
F286335 286335u --- NO COMMENTS
F286336 286336u --- NO COMMENTS
F286337 286337u --- NO COMMENTS
F286338 286338u --- NO COMMENTS
F286339 286339u --- NO COMMENTS
F286340 286340u --- NO COMMENTS
F286341 286341u --- NO COMMENTS
F286342 286342u --- NO COMMENTS
F286343 286343u --- NO COMMENTS
F286344 286344u --- NO COMMENTS
F286345 286345u --- NO COMMENTS
F286346 286346u --- NO COMMENTS
F286347 286347u --- NO COMMENTS
F286348 286348u --- NO COMMENTS
F286349 286349u --- NO COMMENTS
F286350 286350u --- NO COMMENTS
F286351 286351u --- NO COMMENTS
F286352 286352u --- NO COMMENTS
F286353 286353u --- NO COMMENTS
F286354 286354u --- NO COMMENTS
F286355 286355u --- NO COMMENTS
F286356 286356u --- NO COMMENTS
F286357 286357u --- NO COMMENTS
F286358 286358u --- NO COMMENTS
F286359 286359u --- NO COMMENTS
F286384 286384u --- NO COMMENTS
F286385 286385u --- NO COMMENTS
F286386 286386u --- NO COMMENTS
F286387 286387u --- NO COMMENTS
F286388 286388u --- NO COMMENTS
F286389 286389u --- NO COMMENTS
F286390 286390u --- NO COMMENTS
F286391 286391u --- NO COMMENTS
F286392 286392u --- NO COMMENTS
F286393 286393u --- NO COMMENTS
F286394 286394u --- NO COMMENTS
F286395 286395u --- NO COMMENTS
F286396 286396u --- NO COMMENTS
F286397 286397u --- NO COMMENTS
F286398 286398u --- NO COMMENTS
F286399 286399u --- NO COMMENTS
F286472 286472u --- NO COMMENTS
F286473 286473u --- NO COMMENTS
F286474 286474u --- NO COMMENTS
F286475 286475u --- NO COMMENTS
F286476 286476u --- NO COMMENTS
F286477 286477u --- NO COMMENTS
F286478 286478u --- NO COMMENTS
F286479 286479u --- NO COMMENTS
F286480 286480u --- NO COMMENTS
F286481 286481u --- NO COMMENTS
F286482 286482u --- NO COMMENTS
F286483 286483u --- NO COMMENTS
F286484 286484u --- NO COMMENTS
F286485 286485u --- NO COMMENTS
F286486 286486u --- NO COMMENTS
F286487 286487u --- NO COMMENTS
F286488 286488u --- NO COMMENTS
F286489 286489u --- NO COMMENTS
F286490 286490u --- NO COMMENTS
F286491 286491u --- NO COMMENTS
F286492 286492u --- NO COMMENTS
F286493 286493u --- NO COMMENTS
F286494 286494u --- NO COMMENTS
F286495 286495u --- NO COMMENTS
F286496 286496u --- NO COMMENTS
F286497 286497u --- NO COMMENTS
F286498 286498u --- NO COMMENTS
F286499 286499u --- NO COMMENTS
F286500 286500u --- NO COMMENTS
F286501 286501u --- NO COMMENTS
F286502 286502u --- NO COMMENTS
F286503 286503u --- NO COMMENTS
F286536 286536u --- NO COMMENTS
F286537 286537u --- NO COMMENTS
F286538 286538u --- NO COMMENTS
F286539 286539u --- NO COMMENTS
F286540 286540u --- NO COMMENTS
F286541 286541u --- NO COMMENTS
F286542 286542u --- NO COMMENTS
F286543 286543u --- NO COMMENTS
F286592 286592u --- NO COMMENTS
F286593 286593u --- NO COMMENTS
F286594 286594u --- NO COMMENTS
F286595 286595u --- NO COMMENTS
F286596 286596u --- NO COMMENTS
F286597 286597u --- NO COMMENTS
F286598 286598u --- NO COMMENTS
F286599 286599u --- NO COMMENTS
F286608 286608u --- NO COMMENTS
F286609 286609u --- NO COMMENTS
F286610 286610u --- NO COMMENTS
F286611 286611u --- NO COMMENTS
F286612 286612u --- NO COMMENTS
F286613 286613u --- NO COMMENTS
F286614 286614u --- NO COMMENTS
F286615 286615u --- NO COMMENTS
F286616 286616u --- NO COMMENTS
F286617 286617u --- NO COMMENTS
F286618 286618u --- NO COMMENTS
F286619 286619u --- NO COMMENTS
F286620 286620u --- NO COMMENTS
F286621 286621u --- NO COMMENTS
F286622 286622u --- NO COMMENTS
F286623 286623u --- NO COMMENTS
F286624 286624u --- NO COMMENTS
F286625 286625u --- NO COMMENTS
F286626 286626u --- NO COMMENTS
F286627 286627u --- NO COMMENTS
F286628 286628u --- NO COMMENTS
F286629 286629u --- NO COMMENTS
F286630 286630u --- NO COMMENTS
F286631 286631u --- NO COMMENTS
F286632 286632u --- NO COMMENTS
F286633 286633u --- NO COMMENTS
F286634 286634u --- NO COMMENTS
F286635 286635u --- NO COMMENTS
F286636 286636u --- NO COMMENTS
F286637 286637u --- NO COMMENTS
F286638 286638u --- NO COMMENTS
F286639 286639u --- NO COMMENTS
F286640 286640u --- NO COMMENTS
F286641 286641u --- NO COMMENTS
F286642 286642u --- NO COMMENTS
F286643 286643u --- NO COMMENTS
F286644 286644u --- NO COMMENTS
F286645 286645u --- NO COMMENTS
F286646 286646u --- NO COMMENTS
F286647 286647u --- NO COMMENTS
F286672 286672u --- NO COMMENTS
F286673 286673u --- NO COMMENTS
F286674 286674u --- NO COMMENTS
F286675 286675u --- NO COMMENTS
F286676 286676u --- NO COMMENTS
F286677 286677u --- NO COMMENTS
F286678 286678u --- NO COMMENTS
F286679 286679u --- NO COMMENTS
F286680 286680u --- NO COMMENTS
F286681 286681u --- NO COMMENTS
F286682 286682u --- NO COMMENTS
F286683 286683u --- NO COMMENTS
F286684 286684u --- NO COMMENTS
F286685 286685u --- NO COMMENTS
F286686 286686u --- NO COMMENTS
F286687 286687u --- NO COMMENTS
F2866 2866u --- NO COMMENTS
F286760 286760u --- NO COMMENTS
F286761 286761u --- NO COMMENTS
F286762 286762u --- NO COMMENTS
F286763 286763u --- NO COMMENTS
F286764 286764u --- NO COMMENTS
F286765 286765u --- NO COMMENTS
F286766 286766u --- NO COMMENTS
F286767 286767u --- NO COMMENTS
F286768 286768u --- NO COMMENTS
F286769 286769u --- NO COMMENTS
F286770 286770u --- NO COMMENTS
F286771 286771u --- NO COMMENTS
F286772 286772u --- NO COMMENTS
F286773 286773u --- NO COMMENTS
F286774 286774u --- NO COMMENTS
F286775 286775u --- NO COMMENTS
F286776 286776u --- NO COMMENTS
F286777 286777u --- NO COMMENTS
F286778 286778u --- NO COMMENTS
F286779 286779u --- NO COMMENTS
F286780 286780u --- NO COMMENTS
F286781 286781u --- NO COMMENTS
F286782 286782u --- NO COMMENTS
F286783 286783u --- NO COMMENTS
F286784 286784u --- NO COMMENTS
F286785 286785u --- NO COMMENTS
F286786 286786u --- NO COMMENTS
F286787 286787u --- NO COMMENTS
F286788 286788u --- NO COMMENTS
F286789 286789u --- NO COMMENTS
F286790 286790u --- NO COMMENTS
F286791 286791u --- NO COMMENTS
F286824 286824u --- NO COMMENTS
F286825 286825u --- NO COMMENTS
F286826 286826u --- NO COMMENTS
F286827 286827u --- NO COMMENTS
F286828 286828u --- NO COMMENTS
F286829 286829u --- NO COMMENTS
F286830 286830u --- NO COMMENTS
F286831 286831u --- NO COMMENTS
F286880 286880u --- NO COMMENTS
F286881 286881u --- NO COMMENTS
F286882 286882u --- NO COMMENTS
F286883 286883u --- NO COMMENTS
F286884 286884u --- NO COMMENTS
F286885 286885u --- NO COMMENTS
F286886 286886u --- NO COMMENTS
F286887 286887u --- NO COMMENTS
F286896 286896u --- NO COMMENTS
F286897 286897u --- NO COMMENTS
F286898 286898u --- NO COMMENTS
F286899 286899u --- NO COMMENTS
F286900 286900u --- NO COMMENTS
F286901 286901u --- NO COMMENTS
F286902 286902u --- NO COMMENTS
F286903 286903u --- NO COMMENTS
F286904 286904u --- NO COMMENTS
F286905 286905u --- NO COMMENTS
F286906 286906u --- NO COMMENTS
F286907 286907u --- NO COMMENTS
F286908 286908u --- NO COMMENTS
F286909 286909u --- NO COMMENTS
F286910 286910u --- NO COMMENTS
F286911 286911u --- NO COMMENTS
F286912 286912u --- NO COMMENTS
F286913 286913u --- NO COMMENTS
F286914 286914u --- NO COMMENTS
F286915 286915u --- NO COMMENTS
F286916 286916u --- NO COMMENTS
F286917 286917u --- NO COMMENTS
F286918 286918u --- NO COMMENTS
F286919 286919u --- NO COMMENTS
F286920 286920u --- NO COMMENTS
F286921 286921u --- NO COMMENTS
F286922 286922u --- NO COMMENTS
F286923 286923u --- NO COMMENTS
F286924 286924u --- NO COMMENTS
F286925 286925u --- NO COMMENTS
F286926 286926u --- NO COMMENTS
F286927 286927u --- NO COMMENTS
F286928 286928u --- NO COMMENTS
F286929 286929u --- NO COMMENTS
F286930 286930u --- NO COMMENTS
F286931 286931u --- NO COMMENTS
F286932 286932u --- NO COMMENTS
F286933 286933u --- NO COMMENTS
F286934 286934u --- NO COMMENTS
F286935 286935u --- NO COMMENTS
F286960 286960u --- NO COMMENTS
F286961 286961u --- NO COMMENTS
F286962 286962u --- NO COMMENTS
F286963 286963u --- NO COMMENTS
F286964 286964u --- NO COMMENTS
F286965 286965u --- NO COMMENTS
F286966 286966u --- NO COMMENTS
F286967 286967u --- NO COMMENTS
F286968 286968u --- NO COMMENTS
F286969 286969u --- NO COMMENTS
F286970 286970u --- NO COMMENTS
F286971 286971u --- NO COMMENTS
F286972 286972u --- NO COMMENTS
F286973 286973u --- NO COMMENTS
F286974 286974u --- NO COMMENTS
F286975 286975u --- NO COMMENTS
F2869 2869u --- NO COMMENTS
F287048 287048u --- NO COMMENTS
F287049 287049u --- NO COMMENTS
F287050 287050u --- NO COMMENTS
F287051 287051u --- NO COMMENTS
F287052 287052u --- NO COMMENTS
F287053 287053u --- NO COMMENTS
F287054 287054u --- NO COMMENTS
F287055 287055u --- NO COMMENTS
F287056 287056u --- NO COMMENTS
F287057 287057u --- NO COMMENTS
F287058 287058u --- NO COMMENTS
F287059 287059u --- NO COMMENTS
F287060 287060u --- NO COMMENTS
F287061 287061u --- NO COMMENTS
F287062 287062u --- NO COMMENTS
F287063 287063u --- NO COMMENTS
F287064 287064u --- NO COMMENTS
F287065 287065u --- NO COMMENTS
F287066 287066u --- NO COMMENTS
F287067 287067u --- NO COMMENTS
F287068 287068u --- NO COMMENTS
F287069 287069u --- NO COMMENTS
F287070 287070u --- NO COMMENTS
F287071 287071u --- NO COMMENTS
F287072 287072u --- NO COMMENTS
F287073 287073u --- NO COMMENTS
F287074 287074u --- NO COMMENTS
F287075 287075u --- NO COMMENTS
F287076 287076u --- NO COMMENTS
F287077 287077u --- NO COMMENTS
F287078 287078u --- NO COMMENTS
F287079 287079u --- NO COMMENTS
F2870 2870u --- NO COMMENTS
F287112 287112u --- NO COMMENTS
F287113 287113u --- NO COMMENTS
F287114 287114u --- NO COMMENTS
F287115 287115u --- NO COMMENTS
F287116 287116u --- NO COMMENTS
F287117 287117u --- NO COMMENTS
F287118 287118u --- NO COMMENTS
F287119 287119u --- NO COMMENTS
F287168 287168u --- NO COMMENTS
F287169 287169u --- NO COMMENTS
F287170 287170u --- NO COMMENTS
F287171 287171u --- NO COMMENTS
F287172 287172u --- NO COMMENTS
F287173 287173u --- NO COMMENTS
F287174 287174u --- NO COMMENTS
F287175 287175u --- NO COMMENTS
F287184 287184u --- NO COMMENTS
F287185 287185u --- NO COMMENTS
F287186 287186u --- NO COMMENTS
F287187 287187u --- NO COMMENTS
F287188 287188u --- NO COMMENTS
F287189 287189u --- NO COMMENTS
F287190 287190u --- NO COMMENTS
F287191 287191u --- NO COMMENTS
F287192 287192u --- NO COMMENTS
F287193 287193u --- NO COMMENTS
F287194 287194u --- NO COMMENTS
F287195 287195u --- NO COMMENTS
F287196 287196u --- NO COMMENTS
F287197 287197u --- NO COMMENTS
F287198 287198u --- NO COMMENTS
F287199 287199u --- NO COMMENTS
F2871 2871u --- NO COMMENTS
F287200 287200u --- NO COMMENTS
F287201 287201u --- NO COMMENTS
F287202 287202u --- NO COMMENTS
F287203 287203u --- NO COMMENTS
F287204 287204u --- NO COMMENTS
F287205 287205u --- NO COMMENTS
F287206 287206u --- NO COMMENTS
F287207 287207u --- NO COMMENTS
F287208 287208u --- NO COMMENTS
F287209 287209u --- NO COMMENTS
F287210 287210u --- NO COMMENTS
F287211 287211u --- NO COMMENTS
F287212 287212u --- NO COMMENTS
F287213 287213u --- NO COMMENTS
F287214 287214u --- NO COMMENTS
F287215 287215u --- NO COMMENTS
F287216 287216u --- NO COMMENTS
F287217 287217u --- NO COMMENTS
F287218 287218u --- NO COMMENTS
F287219 287219u --- NO COMMENTS
F287220 287220u --- NO COMMENTS
F287221 287221u --- NO COMMENTS
F287222 287222u --- NO COMMENTS
F287223 287223u --- NO COMMENTS
F287248 287248u --- NO COMMENTS
F287249 287249u --- NO COMMENTS
F287250 287250u --- NO COMMENTS
F287251 287251u --- NO COMMENTS
F287252 287252u --- NO COMMENTS
F287253 287253u --- NO COMMENTS
F287254 287254u --- NO COMMENTS
F287255 287255u --- NO COMMENTS
F287256 287256u --- NO COMMENTS
F287257 287257u --- NO COMMENTS
F287258 287258u --- NO COMMENTS
F287259 287259u --- NO COMMENTS
F287260 287260u --- NO COMMENTS
F287261 287261u --- NO COMMENTS
F287262 287262u --- NO COMMENTS
F287263 287263u --- NO COMMENTS
F2872 2872u --- NO COMMENTS
F287336 287336u --- NO COMMENTS
F287337 287337u --- NO COMMENTS
F287338 287338u --- NO COMMENTS
F287339 287339u --- NO COMMENTS
F287340 287340u --- NO COMMENTS
F287341 287341u --- NO COMMENTS
F287342 287342u --- NO COMMENTS
F287343 287343u --- NO COMMENTS
F287344 287344u --- NO COMMENTS
F287345 287345u --- NO COMMENTS
F287346 287346u --- NO COMMENTS
F287347 287347u --- NO COMMENTS
F287348 287348u --- NO COMMENTS
F287349 287349u --- NO COMMENTS
F287350 287350u --- NO COMMENTS
F287351 287351u --- NO COMMENTS
F287352 287352u --- NO COMMENTS
F287353 287353u --- NO COMMENTS
F287354 287354u --- NO COMMENTS
F287355 287355u --- NO COMMENTS
F287356 287356u --- NO COMMENTS
F287357 287357u --- NO COMMENTS
F287358 287358u --- NO COMMENTS
F287359 287359u --- NO COMMENTS
F287360 287360u --- NO COMMENTS
F287361 287361u --- NO COMMENTS
F287362 287362u --- NO COMMENTS
F287363 287363u --- NO COMMENTS
F287364 287364u --- NO COMMENTS
F287365 287365u --- NO COMMENTS
F287366 287366u --- NO COMMENTS
F287367 287367u --- NO COMMENTS
F2873 2873u --- NO COMMENTS
F287400 287400u --- NO COMMENTS
F287401 287401u --- NO COMMENTS
F287402 287402u --- NO COMMENTS
F287403 287403u --- NO COMMENTS
F287404 287404u --- NO COMMENTS
F287405 287405u --- NO COMMENTS
F287406 287406u --- NO COMMENTS
F287407 287407u --- NO COMMENTS
F287456 287456u --- NO COMMENTS
F287457 287457u --- NO COMMENTS
F287458 287458u --- NO COMMENTS
F287459 287459u --- NO COMMENTS
F287460 287460u --- NO COMMENTS
F287461 287461u --- NO COMMENTS
F287462 287462u --- NO COMMENTS
F287463 287463u --- NO COMMENTS
F287472 287472u --- NO COMMENTS
F287473 287473u --- NO COMMENTS
F287474 287474u --- NO COMMENTS
F287475 287475u --- NO COMMENTS
F287476 287476u --- NO COMMENTS
F287477 287477u --- NO COMMENTS
F287478 287478u --- NO COMMENTS
F287479 287479u --- NO COMMENTS
F287480 287480u --- NO COMMENTS
F287481 287481u --- NO COMMENTS
F287482 287482u --- NO COMMENTS
F287483 287483u --- NO COMMENTS
F287484 287484u --- NO COMMENTS
F287485 287485u --- NO COMMENTS
F287486 287486u --- NO COMMENTS
F287487 287487u --- NO COMMENTS
F287488 287488u --- NO COMMENTS
F287489 287489u --- NO COMMENTS
F287490 287490u --- NO COMMENTS
F287491 287491u --- NO COMMENTS
F287492 287492u --- NO COMMENTS
F287493 287493u --- NO COMMENTS
F287494 287494u --- NO COMMENTS
F287495 287495u --- NO COMMENTS
F287496 287496u --- NO COMMENTS
F287497 287497u --- NO COMMENTS
F287498 287498u --- NO COMMENTS
F287499 287499u --- NO COMMENTS
F2874 2874u --- NO COMMENTS
F287500 287500u --- NO COMMENTS
F287501 287501u --- NO COMMENTS
F287502 287502u --- NO COMMENTS
F287503 287503u --- NO COMMENTS
F287504 287504u --- NO COMMENTS
F287505 287505u --- NO COMMENTS
F287506 287506u --- NO COMMENTS
F287507 287507u --- NO COMMENTS
F287508 287508u --- NO COMMENTS
F287509 287509u --- NO COMMENTS
F287510 287510u --- NO COMMENTS
F287511 287511u --- NO COMMENTS
F287536 287536u --- NO COMMENTS
F287537 287537u --- NO COMMENTS
F287538 287538u --- NO COMMENTS
F287539 287539u --- NO COMMENTS
F287540 287540u --- NO COMMENTS
F287541 287541u --- NO COMMENTS
F287542 287542u --- NO COMMENTS
F287543 287543u --- NO COMMENTS
F287544 287544u --- NO COMMENTS
F287545 287545u --- NO COMMENTS
F287546 287546u --- NO COMMENTS
F287547 287547u --- NO COMMENTS
F287548 287548u --- NO COMMENTS
F287549 287549u --- NO COMMENTS
F287550 287550u --- NO COMMENTS
F287551 287551u --- NO COMMENTS
F2875 2875u --- NO COMMENTS
F287624 287624u --- NO COMMENTS
F287625 287625u --- NO COMMENTS
F287626 287626u --- NO COMMENTS
F287627 287627u --- NO COMMENTS
F287628 287628u --- NO COMMENTS
F287629 287629u --- NO COMMENTS
F287630 287630u --- NO COMMENTS
F287631 287631u --- NO COMMENTS
F287632 287632u --- NO COMMENTS
F287633 287633u --- NO COMMENTS
F287634 287634u --- NO COMMENTS
F287635 287635u --- NO COMMENTS
F287636 287636u --- NO COMMENTS
F287637 287637u --- NO COMMENTS
F287638 287638u --- NO COMMENTS
F287639 287639u --- NO COMMENTS
F287640 287640u --- NO COMMENTS
F287641 287641u --- NO COMMENTS
F287642 287642u --- NO COMMENTS
F287643 287643u --- NO COMMENTS
F287644 287644u --- NO COMMENTS
F287645 287645u --- NO COMMENTS
F287646 287646u --- NO COMMENTS
F287647 287647u --- NO COMMENTS
F287648 287648u --- NO COMMENTS
F287649 287649u --- NO COMMENTS
F287650 287650u --- NO COMMENTS
F287651 287651u --- NO COMMENTS
F287652 287652u --- NO COMMENTS
F287653 287653u --- NO COMMENTS
F287654 287654u --- NO COMMENTS
F287655 287655u --- NO COMMENTS
F287688 287688u --- NO COMMENTS
F287689 287689u --- NO COMMENTS
F287690 287690u --- NO COMMENTS
F287691 287691u --- NO COMMENTS
F287692 287692u --- NO COMMENTS
F287693 287693u --- NO COMMENTS
F287694 287694u --- NO COMMENTS
F287695 287695u --- NO COMMENTS
F287744 287744u --- NO COMMENTS
F287745 287745u --- NO COMMENTS
F287746 287746u --- NO COMMENTS
F287747 287747u --- NO COMMENTS
F287748 287748u --- NO COMMENTS
F287749 287749u --- NO COMMENTS
F287750 287750u --- NO COMMENTS
F287751 287751u --- NO COMMENTS
F287760 287760u --- NO COMMENTS
F287761 287761u --- NO COMMENTS
F287762 287762u --- NO COMMENTS
F287763 287763u --- NO COMMENTS
F287764 287764u --- NO COMMENTS
F287765 287765u --- NO COMMENTS
F287766 287766u --- NO COMMENTS
F287767 287767u --- NO COMMENTS
F287768 287768u --- NO COMMENTS
F287769 287769u --- NO COMMENTS
F287770 287770u --- NO COMMENTS
F287771 287771u --- NO COMMENTS
F287772 287772u --- NO COMMENTS
F287773 287773u --- NO COMMENTS
F287774 287774u --- NO COMMENTS
F287775 287775u --- NO COMMENTS
F287776 287776u --- NO COMMENTS
F287777 287777u --- NO COMMENTS
F287778 287778u --- NO COMMENTS
F287779 287779u --- NO COMMENTS
F287780 287780u --- NO COMMENTS
F287781 287781u --- NO COMMENTS
F287782 287782u --- NO COMMENTS
F287783 287783u --- NO COMMENTS
F287784 287784u --- NO COMMENTS
F287785 287785u --- NO COMMENTS
F287786 287786u --- NO COMMENTS
F287787 287787u --- NO COMMENTS
F287788 287788u --- NO COMMENTS
F287789 287789u --- NO COMMENTS
F287790 287790u --- NO COMMENTS
F287791 287791u --- NO COMMENTS
F287792 287792u --- NO COMMENTS
F287793 287793u --- NO COMMENTS
F287794 287794u --- NO COMMENTS
F287795 287795u --- NO COMMENTS
F287796 287796u --- NO COMMENTS
F287797 287797u --- NO COMMENTS
F287798 287798u --- NO COMMENTS
F287799 287799u --- NO COMMENTS
F287824 287824u --- NO COMMENTS
F287825 287825u --- NO COMMENTS
F287826 287826u --- NO COMMENTS
F287827 287827u --- NO COMMENTS
F287828 287828u --- NO COMMENTS
F287829 287829u --- NO COMMENTS
F287830 287830u --- NO COMMENTS
F287831 287831u --- NO COMMENTS
F287832 287832u --- NO COMMENTS
F287833 287833u --- NO COMMENTS
F287834 287834u --- NO COMMENTS
F287835 287835u --- NO COMMENTS
F287836 287836u --- NO COMMENTS
F287837 287837u --- NO COMMENTS
F287838 287838u --- NO COMMENTS
F287839 287839u --- NO COMMENTS
F287912 287912u --- NO COMMENTS
F287913 287913u --- NO COMMENTS
F287914 287914u --- NO COMMENTS
F287915 287915u --- NO COMMENTS
F287916 287916u --- NO COMMENTS
F287917 287917u --- NO COMMENTS
F287918 287918u --- NO COMMENTS
F287919 287919u --- NO COMMENTS
F287920 287920u --- NO COMMENTS
F287921 287921u --- NO COMMENTS
F287922 287922u --- NO COMMENTS
F287923 287923u --- NO COMMENTS
F287924 287924u --- NO COMMENTS
F287925 287925u --- NO COMMENTS
F287926 287926u --- NO COMMENTS
F287927 287927u --- NO COMMENTS
F287928 287928u --- NO COMMENTS
F287929 287929u --- NO COMMENTS
F287930 287930u --- NO COMMENTS
F287931 287931u --- NO COMMENTS
F287932 287932u --- NO COMMENTS
F287933 287933u --- NO COMMENTS
F287934 287934u --- NO COMMENTS
F287935 287935u --- NO COMMENTS
F287936 287936u --- NO COMMENTS
F287937 287937u --- NO COMMENTS
F287938 287938u --- NO COMMENTS
F287939 287939u --- NO COMMENTS
F287940 287940u --- NO COMMENTS
F287941 287941u --- NO COMMENTS
F287942 287942u --- NO COMMENTS
F287943 287943u --- NO COMMENTS
F287976 287976u --- NO COMMENTS
F287977 287977u --- NO COMMENTS
F287978 287978u --- NO COMMENTS
F287979 287979u --- NO COMMENTS
F287980 287980u --- NO COMMENTS
F287981 287981u --- NO COMMENTS
F287982 287982u --- NO COMMENTS
F287983 287983u --- NO COMMENTS
F288032 288032u --- NO COMMENTS
F288033 288033u --- NO COMMENTS
F288034 288034u --- NO COMMENTS
F288035 288035u --- NO COMMENTS
F288036 288036u --- NO COMMENTS
F288037 288037u --- NO COMMENTS
F288038 288038u --- NO COMMENTS
F288039 288039u --- NO COMMENTS
F288048 288048u --- NO COMMENTS
F288049 288049u --- NO COMMENTS
F288050 288050u --- NO COMMENTS
F288051 288051u --- NO COMMENTS
F288052 288052u --- NO COMMENTS
F288053 288053u --- NO COMMENTS
F288054 288054u --- NO COMMENTS
F288055 288055u --- NO COMMENTS
F288056 288056u --- NO COMMENTS
F288057 288057u --- NO COMMENTS
F288058 288058u --- NO COMMENTS
F288059 288059u --- NO COMMENTS
F288060 288060u --- NO COMMENTS
F288061 288061u --- NO COMMENTS
F288062 288062u --- NO COMMENTS
F288063 288063u --- NO COMMENTS
F288064 288064u --- NO COMMENTS
F288065 288065u --- NO COMMENTS
F288066 288066u --- NO COMMENTS
F288067 288067u --- NO COMMENTS
F288068 288068u --- NO COMMENTS
F288069 288069u --- NO COMMENTS
F288070 288070u --- NO COMMENTS
F288071 288071u --- NO COMMENTS
F288072 288072u --- NO COMMENTS
F288073 288073u --- NO COMMENTS
F288074 288074u --- NO COMMENTS
F288075 288075u --- NO COMMENTS
F288076 288076u --- NO COMMENTS
F288077 288077u --- NO COMMENTS
F288078 288078u --- NO COMMENTS
F288079 288079u --- NO COMMENTS
F288080 288080u --- NO COMMENTS
F288081 288081u --- NO COMMENTS
F288082 288082u --- NO COMMENTS
F288083 288083u --- NO COMMENTS
F288084 288084u --- NO COMMENTS
F288085 288085u --- NO COMMENTS
F288086 288086u --- NO COMMENTS
F288087 288087u --- NO COMMENTS
F2880 2880u --- NO COMMENTS
F288112 288112u --- NO COMMENTS
F288113 288113u --- NO COMMENTS
F288114 288114u --- NO COMMENTS
F288115 288115u --- NO COMMENTS
F288116 288116u --- NO COMMENTS
F288117 288117u --- NO COMMENTS
F288118 288118u --- NO COMMENTS
F288119 288119u --- NO COMMENTS
F288120 288120u --- NO COMMENTS
F288121 288121u --- NO COMMENTS
F288122 288122u --- NO COMMENTS
F288123 288123u --- NO COMMENTS
F288124 288124u --- NO COMMENTS
F288125 288125u --- NO COMMENTS
F288126 288126u --- NO COMMENTS
F288127 288127u --- NO COMMENTS
F2881 2881u --- NO COMMENTS
F288200 288200u --- NO COMMENTS
F288201 288201u --- NO COMMENTS
F288202 288202u --- NO COMMENTS
F288203 288203u --- NO COMMENTS
F288204 288204u --- NO COMMENTS
F288205 288205u --- NO COMMENTS
F288206 288206u --- NO COMMENTS
F288207 288207u --- NO COMMENTS
F288208 288208u --- NO COMMENTS
F288209 288209u --- NO COMMENTS
F288210 288210u --- NO COMMENTS
F288211 288211u --- NO COMMENTS
F288212 288212u --- NO COMMENTS
F288213 288213u --- NO COMMENTS
F288214 288214u --- NO COMMENTS
F288215 288215u --- NO COMMENTS
F288216 288216u --- NO COMMENTS
F288217 288217u --- NO COMMENTS
F288218 288218u --- NO COMMENTS
F288219 288219u --- NO COMMENTS
F288220 288220u --- NO COMMENTS
F288221 288221u --- NO COMMENTS
F288222 288222u --- NO COMMENTS
F288223 288223u --- NO COMMENTS
F288224 288224u --- NO COMMENTS
F288225 288225u --- NO COMMENTS
F288226 288226u --- NO COMMENTS
F288227 288227u --- NO COMMENTS
F288228 288228u --- NO COMMENTS
F288229 288229u --- NO COMMENTS
F288230 288230u --- NO COMMENTS
F288231 288231u --- NO COMMENTS
F288264 288264u --- NO COMMENTS
F288265 288265u --- NO COMMENTS
F288266 288266u --- NO COMMENTS
F288267 288267u --- NO COMMENTS
F288268 288268u --- NO COMMENTS
F288269 288269u --- NO COMMENTS
F288270 288270u --- NO COMMENTS
F288271 288271u --- NO COMMENTS
F288320 288320u --- NO COMMENTS
F288321 288321u --- NO COMMENTS
F288322 288322u --- NO COMMENTS
F288323 288323u --- NO COMMENTS
F288324 288324u --- NO COMMENTS
F288325 288325u --- NO COMMENTS
F288326 288326u --- NO COMMENTS
F288327 288327u --- NO COMMENTS
F288336 288336u --- NO COMMENTS
F288337 288337u --- NO COMMENTS
F288338 288338u --- NO COMMENTS
F288339 288339u --- NO COMMENTS
F288340 288340u --- NO COMMENTS
F288341 288341u --- NO COMMENTS
F288342 288342u --- NO COMMENTS
F288343 288343u --- NO COMMENTS
F288344 288344u --- NO COMMENTS
F288345 288345u --- NO COMMENTS
F288346 288346u --- NO COMMENTS
F288347 288347u --- NO COMMENTS
F288348 288348u --- NO COMMENTS
F288349 288349u --- NO COMMENTS
F288350 288350u --- NO COMMENTS
F288351 288351u --- NO COMMENTS
F288352 288352u --- NO COMMENTS
F288353 288353u --- NO COMMENTS
F288354 288354u --- NO COMMENTS
F288355 288355u --- NO COMMENTS
F288356 288356u --- NO COMMENTS
F288357 288357u --- NO COMMENTS
F288358 288358u --- NO COMMENTS
F288359 288359u --- NO COMMENTS
F288360 288360u --- NO COMMENTS
F288361 288361u --- NO COMMENTS
F288362 288362u --- NO COMMENTS
F288363 288363u --- NO COMMENTS
F288364 288364u --- NO COMMENTS
F288365 288365u --- NO COMMENTS
F288366 288366u --- NO COMMENTS
F288367 288367u --- NO COMMENTS
F288368 288368u --- NO COMMENTS
F288369 288369u --- NO COMMENTS
F288370 288370u --- NO COMMENTS
F288371 288371u --- NO COMMENTS
F288372 288372u --- NO COMMENTS
F288373 288373u --- NO COMMENTS
F288374 288374u --- NO COMMENTS
F288375 288375u --- NO COMMENTS
F2883 2883u --- NO COMMENTS
F288400 288400u --- NO COMMENTS
F288401 288401u --- NO COMMENTS
F288402 288402u --- NO COMMENTS
F288403 288403u --- NO COMMENTS
F288404 288404u --- NO COMMENTS
F288405 288405u --- NO COMMENTS
F288406 288406u --- NO COMMENTS
F288407 288407u --- NO COMMENTS
F288408 288408u --- NO COMMENTS
F288409 288409u --- NO COMMENTS
F288410 288410u --- NO COMMENTS
F288411 288411u --- NO COMMENTS
F288412 288412u --- NO COMMENTS
F288413 288413u --- NO COMMENTS
F288414 288414u --- NO COMMENTS
F288415 288415u --- NO COMMENTS
F288488 288488u --- NO COMMENTS
F288489 288489u --- NO COMMENTS
F288490 288490u --- NO COMMENTS
F288491 288491u --- NO COMMENTS
F288492 288492u --- NO COMMENTS
F288493 288493u --- NO COMMENTS
F288494 288494u --- NO COMMENTS
F288495 288495u --- NO COMMENTS
F288496 288496u --- NO COMMENTS
F288497 288497u --- NO COMMENTS
F288498 288498u --- NO COMMENTS
F288499 288499u --- NO COMMENTS
F288500 288500u --- NO COMMENTS
F288501 288501u --- NO COMMENTS
F288502 288502u --- NO COMMENTS
F288503 288503u --- NO COMMENTS
F288504 288504u --- NO COMMENTS
F288505 288505u --- NO COMMENTS
F288506 288506u --- NO COMMENTS
F288507 288507u --- NO COMMENTS
F288508 288508u --- NO COMMENTS
F288509 288509u --- NO COMMENTS
F288510 288510u --- NO COMMENTS
F288511 288511u --- NO COMMENTS
F288512 288512u --- NO COMMENTS
F288513 288513u --- NO COMMENTS
F288514 288514u --- NO COMMENTS
F288515 288515u --- NO COMMENTS
F288516 288516u --- NO COMMENTS
F288517 288517u --- NO COMMENTS
F288518 288518u --- NO COMMENTS
F288519 288519u --- NO COMMENTS
F288552 288552u --- NO COMMENTS
F288553 288553u --- NO COMMENTS
F288554 288554u --- NO COMMENTS
F288555 288555u --- NO COMMENTS
F288556 288556u --- NO COMMENTS
F288557 288557u --- NO COMMENTS
F288558 288558u --- NO COMMENTS
F288559 288559u --- NO COMMENTS
F288608 288608u --- NO COMMENTS
F288609 288609u --- NO COMMENTS
F288610 288610u --- NO COMMENTS
F288611 288611u --- NO COMMENTS
F288612 288612u --- NO COMMENTS
F288613 288613u --- NO COMMENTS
F288614 288614u --- NO COMMENTS
F288615 288615u --- NO COMMENTS
F288624 288624u --- NO COMMENTS
F288625 288625u --- NO COMMENTS
F288626 288626u --- NO COMMENTS
F288627 288627u --- NO COMMENTS
F288628 288628u --- NO COMMENTS
F288629 288629u --- NO COMMENTS
F288630 288630u --- NO COMMENTS
F288631 288631u --- NO COMMENTS
F288632 288632u --- NO COMMENTS
F288633 288633u --- NO COMMENTS
F288634 288634u --- NO COMMENTS
F288635 288635u --- NO COMMENTS
F288636 288636u --- NO COMMENTS
F288637 288637u --- NO COMMENTS
F288638 288638u --- NO COMMENTS
F288639 288639u --- NO COMMENTS
F288640 288640u --- NO COMMENTS
F288641 288641u --- NO COMMENTS
F288642 288642u --- NO COMMENTS
F288643 288643u --- NO COMMENTS
F288644 288644u --- NO COMMENTS
F288645 288645u --- NO COMMENTS
F288646 288646u --- NO COMMENTS
F288647 288647u --- NO COMMENTS
F288648 288648u --- NO COMMENTS
F288649 288649u --- NO COMMENTS
F288650 288650u --- NO COMMENTS
F288651 288651u --- NO COMMENTS
F288652 288652u --- NO COMMENTS
F288653 288653u --- NO COMMENTS
F288654 288654u --- NO COMMENTS
F288655 288655u --- NO COMMENTS
F288656 288656u --- NO COMMENTS
F288657 288657u --- NO COMMENTS
F288658 288658u --- NO COMMENTS
F288659 288659u --- NO COMMENTS
F288660 288660u --- NO COMMENTS
F288661 288661u --- NO COMMENTS
F288662 288662u --- NO COMMENTS
F288663 288663u --- NO COMMENTS
F288688 288688u --- NO COMMENTS
F288689 288689u --- NO COMMENTS
F288690 288690u --- NO COMMENTS
F288691 288691u --- NO COMMENTS
F288692 288692u --- NO COMMENTS
F288693 288693u --- NO COMMENTS
F288694 288694u --- NO COMMENTS
F288695 288695u --- NO COMMENTS
F288696 288696u --- NO COMMENTS
F288697 288697u --- NO COMMENTS
F288698 288698u --- NO COMMENTS
F288699 288699u --- NO COMMENTS
F288700 288700u --- NO COMMENTS
F288701 288701u --- NO COMMENTS
F288702 288702u --- NO COMMENTS
F288703 288703u --- NO COMMENTS
F288776 288776u --- NO COMMENTS
F288777 288777u --- NO COMMENTS
F288778 288778u --- NO COMMENTS
F288779 288779u --- NO COMMENTS
F288780 288780u --- NO COMMENTS
F288781 288781u --- NO COMMENTS
F288782 288782u --- NO COMMENTS
F288783 288783u --- NO COMMENTS
F288784 288784u --- NO COMMENTS
F288785 288785u --- NO COMMENTS
F288786 288786u --- NO COMMENTS
F288787 288787u --- NO COMMENTS
F288788 288788u --- NO COMMENTS
F288789 288789u --- NO COMMENTS
F288790 288790u --- NO COMMENTS
F288791 288791u --- NO COMMENTS
F288792 288792u --- NO COMMENTS
F288793 288793u --- NO COMMENTS
F288794 288794u --- NO COMMENTS
F288795 288795u --- NO COMMENTS
F288796 288796u --- NO COMMENTS
F288797 288797u --- NO COMMENTS
F288798 288798u --- NO COMMENTS
F288799 288799u --- NO COMMENTS
F2887 2887u --- NO COMMENTS
F288800 288800u --- NO COMMENTS
F288801 288801u --- NO COMMENTS
F288802 288802u --- NO COMMENTS
F288803 288803u --- NO COMMENTS
F288804 288804u --- NO COMMENTS
F288805 288805u --- NO COMMENTS
F288806 288806u --- NO COMMENTS
F288807 288807u --- NO COMMENTS
F288840 288840u --- NO COMMENTS
F288841 288841u --- NO COMMENTS
F288842 288842u --- NO COMMENTS
F288843 288843u --- NO COMMENTS
F288844 288844u --- NO COMMENTS
F288845 288845u --- NO COMMENTS
F288846 288846u --- NO COMMENTS
F288847 288847u --- NO COMMENTS
F288896 288896u --- NO COMMENTS
F288897 288897u --- NO COMMENTS
F288898 288898u --- NO COMMENTS
F288899 288899u --- NO COMMENTS
F2888 2888u --- NO COMMENTS
F288900 288900u --- NO COMMENTS
F288901 288901u --- NO COMMENTS
F288902 288902u --- NO COMMENTS
F288903 288903u --- NO COMMENTS
F288912 288912u --- NO COMMENTS
F288913 288913u --- NO COMMENTS
F288914 288914u --- NO COMMENTS
F288915 288915u --- NO COMMENTS
F288916 288916u --- NO COMMENTS
F288917 288917u --- NO COMMENTS
F288918 288918u --- NO COMMENTS
F288919 288919u --- NO COMMENTS
F288920 288920u --- NO COMMENTS
F288921 288921u --- NO COMMENTS
F288922 288922u --- NO COMMENTS
F288923 288923u --- NO COMMENTS
F288924 288924u --- NO COMMENTS
F288925 288925u --- NO COMMENTS
F288926 288926u --- NO COMMENTS
F288927 288927u --- NO COMMENTS
F288928 288928u --- NO COMMENTS
F288929 288929u --- NO COMMENTS
F288930 288930u --- NO COMMENTS
F288931 288931u --- NO COMMENTS
F288932 288932u --- NO COMMENTS
F288933 288933u --- NO COMMENTS
F288934 288934u --- NO COMMENTS
F288935 288935u --- NO COMMENTS
F288936 288936u --- NO COMMENTS
F288937 288937u --- NO COMMENTS
F288938 288938u --- NO COMMENTS
F288939 288939u --- NO COMMENTS
F288940 288940u --- NO COMMENTS
F288941 288941u --- NO COMMENTS
F288942 288942u --- NO COMMENTS
F288943 288943u --- NO COMMENTS
F288944 288944u --- NO COMMENTS
F288945 288945u --- NO COMMENTS
F288946 288946u --- NO COMMENTS
F288947 288947u --- NO COMMENTS
F288948 288948u --- NO COMMENTS
F288949 288949u --- NO COMMENTS
F288950 288950u --- NO COMMENTS
F288951 288951u --- NO COMMENTS
F288976 288976u --- NO COMMENTS
F288977 288977u --- NO COMMENTS
F288978 288978u --- NO COMMENTS
F288979 288979u --- NO COMMENTS
F288980 288980u --- NO COMMENTS
F288981 288981u --- NO COMMENTS
F288982 288982u --- NO COMMENTS
F288983 288983u --- NO COMMENTS
F288984 288984u --- NO COMMENTS
F288985 288985u --- NO COMMENTS
F288986 288986u --- NO COMMENTS
F288987 288987u --- NO COMMENTS
F288988 288988u --- NO COMMENTS
F288989 288989u --- NO COMMENTS
F288990 288990u --- NO COMMENTS
F288991 288991u --- NO COMMENTS
F2889 2889u --- NO COMMENTS
F289064 289064u --- NO COMMENTS
F289065 289065u --- NO COMMENTS
F289066 289066u --- NO COMMENTS
F289067 289067u --- NO COMMENTS
F289068 289068u --- NO COMMENTS
F289069 289069u --- NO COMMENTS
F289070 289070u --- NO COMMENTS
F289071 289071u --- NO COMMENTS
F289072 289072u --- NO COMMENTS
F289073 289073u --- NO COMMENTS
F289074 289074u --- NO COMMENTS
F289075 289075u --- NO COMMENTS
F289076 289076u --- NO COMMENTS
F289077 289077u --- NO COMMENTS
F289078 289078u --- NO COMMENTS
F289079 289079u --- NO COMMENTS
F289080 289080u --- NO COMMENTS
F289081 289081u --- NO COMMENTS
F289082 289082u --- NO COMMENTS
F289083 289083u --- NO COMMENTS
F289084 289084u --- NO COMMENTS
F289085 289085u --- NO COMMENTS
F289086 289086u --- NO COMMENTS
F289087 289087u --- NO COMMENTS
F289088 289088u --- NO COMMENTS
F289089 289089u --- NO COMMENTS
F289090 289090u --- NO COMMENTS
F289091 289091u --- NO COMMENTS
F289092 289092u --- NO COMMENTS
F289093 289093u --- NO COMMENTS
F289094 289094u --- NO COMMENTS
F289095 289095u --- NO COMMENTS
F2890 2890u --- NO COMMENTS
F289128 289128u --- NO COMMENTS
F289129 289129u --- NO COMMENTS
F289130 289130u --- NO COMMENTS
F289131 289131u --- NO COMMENTS
F289132 289132u --- NO COMMENTS
F289133 289133u --- NO COMMENTS
F289134 289134u --- NO COMMENTS
F289135 289135u --- NO COMMENTS
F289184 289184u --- NO COMMENTS
F289185 289185u --- NO COMMENTS
F289186 289186u --- NO COMMENTS
F289187 289187u --- NO COMMENTS
F289188 289188u --- NO COMMENTS
F289189 289189u --- NO COMMENTS
F289190 289190u --- NO COMMENTS
F289191 289191u --- NO COMMENTS
F289200 289200u --- NO COMMENTS
F289201 289201u --- NO COMMENTS
F289202 289202u --- NO COMMENTS
F289203 289203u --- NO COMMENTS
F289204 289204u --- NO COMMENTS
F289205 289205u --- NO COMMENTS
F289206 289206u --- NO COMMENTS
F289207 289207u --- NO COMMENTS
F289208 289208u --- NO COMMENTS
F289209 289209u --- NO COMMENTS
F289210 289210u --- NO COMMENTS
F289211 289211u --- NO COMMENTS
F289212 289212u --- NO COMMENTS
F289213 289213u --- NO COMMENTS
F289214 289214u --- NO COMMENTS
F289215 289215u --- NO COMMENTS
F289216 289216u --- NO COMMENTS
F289217 289217u --- NO COMMENTS
F289218 289218u --- NO COMMENTS
F289219 289219u --- NO COMMENTS
F289220 289220u --- NO COMMENTS
F289221 289221u --- NO COMMENTS
F289222 289222u --- NO COMMENTS
F289223 289223u --- NO COMMENTS
F289224 289224u --- NO COMMENTS
F289225 289225u --- NO COMMENTS
F289226 289226u --- NO COMMENTS
F289227 289227u --- NO COMMENTS
F289228 289228u --- NO COMMENTS
F289229 289229u --- NO COMMENTS
F289230 289230u --- NO COMMENTS
F289231 289231u --- NO COMMENTS
F289232 289232u --- NO COMMENTS
F289233 289233u --- NO COMMENTS
F289234 289234u --- NO COMMENTS
F289235 289235u --- NO COMMENTS
F289236 289236u --- NO COMMENTS
F289237 289237u --- NO COMMENTS
F289238 289238u --- NO COMMENTS
F289239 289239u --- NO COMMENTS
F289264 289264u --- NO COMMENTS
F289265 289265u --- NO COMMENTS
F289266 289266u --- NO COMMENTS
F289267 289267u --- NO COMMENTS
F289268 289268u --- NO COMMENTS
F289269 289269u --- NO COMMENTS
F289270 289270u --- NO COMMENTS
F289271 289271u --- NO COMMENTS
F289272 289272u --- NO COMMENTS
F289273 289273u --- NO COMMENTS
F289274 289274u --- NO COMMENTS
F289275 289275u --- NO COMMENTS
F289276 289276u --- NO COMMENTS
F289277 289277u --- NO COMMENTS
F289278 289278u --- NO COMMENTS
F289279 289279u --- NO COMMENTS
F289352 289352u --- NO COMMENTS
F289353 289353u --- NO COMMENTS
F289354 289354u --- NO COMMENTS
F289355 289355u --- NO COMMENTS
F289356 289356u --- NO COMMENTS
F289357 289357u --- NO COMMENTS
F289358 289358u --- NO COMMENTS
F289359 289359u --- NO COMMENTS
F289360 289360u --- NO COMMENTS
F289361 289361u --- NO COMMENTS
F289362 289362u --- NO COMMENTS
F289363 289363u --- NO COMMENTS
F289364 289364u --- NO COMMENTS
F289365 289365u --- NO COMMENTS
F289366 289366u --- NO COMMENTS
F289367 289367u --- NO COMMENTS
F289368 289368u --- NO COMMENTS
F289369 289369u --- NO COMMENTS
F289370 289370u --- NO COMMENTS
F289371 289371u --- NO COMMENTS
F289372 289372u --- NO COMMENTS
F289373 289373u --- NO COMMENTS
F289374 289374u --- NO COMMENTS
F289375 289375u --- NO COMMENTS
F289376 289376u --- NO COMMENTS
F289377 289377u --- NO COMMENTS
F289378 289378u --- NO COMMENTS
F289379 289379u --- NO COMMENTS
F289380 289380u --- NO COMMENTS
F289381 289381u --- NO COMMENTS
F289382 289382u --- NO COMMENTS
F289383 289383u --- NO COMMENTS
F289416 289416u --- NO COMMENTS
F289417 289417u --- NO COMMENTS
F289418 289418u --- NO COMMENTS
F289419 289419u --- NO COMMENTS
F289420 289420u --- NO COMMENTS
F289421 289421u --- NO COMMENTS
F289422 289422u --- NO COMMENTS
F289423 289423u --- NO COMMENTS
F289472 289472u --- NO COMMENTS
F289473 289473u --- NO COMMENTS
F289474 289474u --- NO COMMENTS
F289475 289475u --- NO COMMENTS
F289476 289476u --- NO COMMENTS
F289477 289477u --- NO COMMENTS
F289478 289478u --- NO COMMENTS
F289479 289479u --- NO COMMENTS
F289488 289488u --- NO COMMENTS
F289489 289489u --- NO COMMENTS
F289490 289490u --- NO COMMENTS
F289491 289491u --- NO COMMENTS
F289492 289492u --- NO COMMENTS
F289493 289493u --- NO COMMENTS
F289494 289494u --- NO COMMENTS
F289495 289495u --- NO COMMENTS
F289496 289496u --- NO COMMENTS
F289497 289497u --- NO COMMENTS
F289498 289498u --- NO COMMENTS
F289499 289499u --- NO COMMENTS
F289500 289500u --- NO COMMENTS
F289501 289501u --- NO COMMENTS
F289502 289502u --- NO COMMENTS
F289503 289503u --- NO COMMENTS
F289504 289504u --- NO COMMENTS
F289505 289505u --- NO COMMENTS
F289506 289506u --- NO COMMENTS
F289507 289507u --- NO COMMENTS
F289508 289508u --- NO COMMENTS
F289509 289509u --- NO COMMENTS
F289510 289510u --- NO COMMENTS
F289511 289511u --- NO COMMENTS
F289512 289512u --- NO COMMENTS
F289513 289513u --- NO COMMENTS
F289514 289514u --- NO COMMENTS
F289515 289515u --- NO COMMENTS
F289516 289516u --- NO COMMENTS
F289517 289517u --- NO COMMENTS
F289518 289518u --- NO COMMENTS
F289519 289519u --- NO COMMENTS
F289520 289520u --- NO COMMENTS
F289521 289521u --- NO COMMENTS
F289522 289522u --- NO COMMENTS
F289523 289523u --- NO COMMENTS
F289524 289524u --- NO COMMENTS
F289525 289525u --- NO COMMENTS
F289526 289526u --- NO COMMENTS
F289527 289527u --- NO COMMENTS
F289552 289552u --- NO COMMENTS
F289553 289553u --- NO COMMENTS
F289554 289554u --- NO COMMENTS
F289555 289555u --- NO COMMENTS
F289556 289556u --- NO COMMENTS
F289557 289557u --- NO COMMENTS
F289558 289558u --- NO COMMENTS
F289559 289559u --- NO COMMENTS
F289560 289560u --- NO COMMENTS
F289561 289561u --- NO COMMENTS
F289562 289562u --- NO COMMENTS
F289563 289563u --- NO COMMENTS
F289564 289564u --- NO COMMENTS
F289565 289565u --- NO COMMENTS
F289566 289566u --- NO COMMENTS
F289567 289567u --- NO COMMENTS
F289640 289640u --- NO COMMENTS
F289641 289641u --- NO COMMENTS
F289642 289642u --- NO COMMENTS
F289643 289643u --- NO COMMENTS
F289644 289644u --- NO COMMENTS
F289645 289645u --- NO COMMENTS
F289646 289646u --- NO COMMENTS
F289647 289647u --- NO COMMENTS
F289648 289648u --- NO COMMENTS
F289649 289649u --- NO COMMENTS
F289650 289650u --- NO COMMENTS
F289651 289651u --- NO COMMENTS
F289652 289652u --- NO COMMENTS
F289653 289653u --- NO COMMENTS
F289654 289654u --- NO COMMENTS
F289655 289655u --- NO COMMENTS
F289656 289656u --- NO COMMENTS
F289657 289657u --- NO COMMENTS
F289658 289658u --- NO COMMENTS
F289659 289659u --- NO COMMENTS
F289660 289660u --- NO COMMENTS
F289661 289661u --- NO COMMENTS
F289662 289662u --- NO COMMENTS
F289663 289663u --- NO COMMENTS
F289664 289664u --- NO COMMENTS
F289665 289665u --- NO COMMENTS
F289666 289666u --- NO COMMENTS
F289667 289667u --- NO COMMENTS
F289668 289668u --- NO COMMENTS
F289669 289669u --- NO COMMENTS
F289670 289670u --- NO COMMENTS
F289671 289671u --- NO COMMENTS
F2896 2896u --- NO COMMENTS
F289704 289704u --- NO COMMENTS
F289705 289705u --- NO COMMENTS
F289706 289706u --- NO COMMENTS
F289707 289707u --- NO COMMENTS
F289708 289708u --- NO COMMENTS
F289709 289709u --- NO COMMENTS
F289710 289710u --- NO COMMENTS
F289711 289711u --- NO COMMENTS
F289760 289760u --- NO COMMENTS
F289761 289761u --- NO COMMENTS
F289762 289762u --- NO COMMENTS
F289763 289763u --- NO COMMENTS
F289764 289764u --- NO COMMENTS
F289765 289765u --- NO COMMENTS
F289766 289766u --- NO COMMENTS
F289767 289767u --- NO COMMENTS
F289776 289776u --- NO COMMENTS
F289777 289777u --- NO COMMENTS
F289778 289778u --- NO COMMENTS
F289779 289779u --- NO COMMENTS
F289780 289780u --- NO COMMENTS
F289781 289781u --- NO COMMENTS
F289782 289782u --- NO COMMENTS
F289783 289783u --- NO COMMENTS
F289784 289784u --- NO COMMENTS
F289785 289785u --- NO COMMENTS
F289786 289786u --- NO COMMENTS
F289787 289787u --- NO COMMENTS
F289788 289788u --- NO COMMENTS
F289789 289789u --- NO COMMENTS
F289790 289790u --- NO COMMENTS
F289791 289791u --- NO COMMENTS
F289792 289792u --- NO COMMENTS
F289793 289793u --- NO COMMENTS
F289794 289794u --- NO COMMENTS
F289795 289795u --- NO COMMENTS
F289796 289796u --- NO COMMENTS
F289797 289797u --- NO COMMENTS
F289798 289798u --- NO COMMENTS
F289799 289799u --- NO COMMENTS
F2897 2897u --- NO COMMENTS
F289800 289800u --- NO COMMENTS
F289801 289801u --- NO COMMENTS
F289802 289802u --- NO COMMENTS
F289803 289803u --- NO COMMENTS
F289804 289804u --- NO COMMENTS
F289805 289805u --- NO COMMENTS
F289806 289806u --- NO COMMENTS
F289807 289807u --- NO COMMENTS
F289808 289808u --- NO COMMENTS
F289809 289809u --- NO COMMENTS
F289810 289810u --- NO COMMENTS
F289811 289811u --- NO COMMENTS
F289812 289812u --- NO COMMENTS
F289813 289813u --- NO COMMENTS
F289814 289814u --- NO COMMENTS
F289815 289815u --- NO COMMENTS
F289840 289840u --- NO COMMENTS
F289841 289841u --- NO COMMENTS
F289842 289842u --- NO COMMENTS
F289843 289843u --- NO COMMENTS
F289844 289844u --- NO COMMENTS
F289845 289845u --- NO COMMENTS
F289846 289846u --- NO COMMENTS
F289847 289847u --- NO COMMENTS
F289848 289848u --- NO COMMENTS
F289849 289849u --- NO COMMENTS
F289850 289850u --- NO COMMENTS
F289851 289851u --- NO COMMENTS
F289852 289852u --- NO COMMENTS
F289853 289853u --- NO COMMENTS
F289854 289854u --- NO COMMENTS
F289855 289855u --- NO COMMENTS
F2898 2898u --- NO COMMENTS
F289928 289928u --- NO COMMENTS
F289929 289929u --- NO COMMENTS
F289930 289930u --- NO COMMENTS
F289931 289931u --- NO COMMENTS
F289932 289932u --- NO COMMENTS
F289933 289933u --- NO COMMENTS
F289934 289934u --- NO COMMENTS
F289935 289935u --- NO COMMENTS
F289936 289936u --- NO COMMENTS
F289937 289937u --- NO COMMENTS
F289938 289938u --- NO COMMENTS
F289939 289939u --- NO COMMENTS
F289940 289940u --- NO COMMENTS
F289941 289941u --- NO COMMENTS
F289942 289942u --- NO COMMENTS
F289943 289943u --- NO COMMENTS
F289944 289944u --- NO COMMENTS
F289945 289945u --- NO COMMENTS
F289946 289946u --- NO COMMENTS
F289947 289947u --- NO COMMENTS
F289948 289948u --- NO COMMENTS
F289949 289949u --- NO COMMENTS
F289950 289950u --- NO COMMENTS
F289951 289951u --- NO COMMENTS
F289952 289952u --- NO COMMENTS
F289953 289953u --- NO COMMENTS
F289954 289954u --- NO COMMENTS
F289955 289955u --- NO COMMENTS
F289956 289956u --- NO COMMENTS
F289957 289957u --- NO COMMENTS
F289958 289958u --- NO COMMENTS
F289959 289959u --- NO COMMENTS
F289992 289992u --- NO COMMENTS
F289993 289993u --- NO COMMENTS
F289994 289994u --- NO COMMENTS
F289995 289995u --- NO COMMENTS
F289996 289996u --- NO COMMENTS
F289997 289997u --- NO COMMENTS
F289998 289998u --- NO COMMENTS
F289999 289999u --- NO COMMENTS
F2899 2899u --- NO COMMENTS
F290048 290048u --- NO COMMENTS
F290049 290049u --- NO COMMENTS
F290050 290050u --- NO COMMENTS
F290051 290051u --- NO COMMENTS
F290052 290052u --- NO COMMENTS
F290053 290053u --- NO COMMENTS
F290054 290054u --- NO COMMENTS
F290055 290055u --- NO COMMENTS
F290064 290064u --- NO COMMENTS
F290065 290065u --- NO COMMENTS
F290066 290066u --- NO COMMENTS
F290067 290067u --- NO COMMENTS
F290068 290068u --- NO COMMENTS
F290069 290069u --- NO COMMENTS
F290070 290070u --- NO COMMENTS
F290071 290071u --- NO COMMENTS
F290072 290072u --- NO COMMENTS
F290073 290073u --- NO COMMENTS
F290074 290074u --- NO COMMENTS
F290075 290075u --- NO COMMENTS
F290076 290076u --- NO COMMENTS
F290077 290077u --- NO COMMENTS
F290078 290078u --- NO COMMENTS
F290079 290079u --- NO COMMENTS
F290080 290080u --- NO COMMENTS
F290081 290081u --- NO COMMENTS
F290082 290082u --- NO COMMENTS
F290083 290083u --- NO COMMENTS
F290084 290084u --- NO COMMENTS
F290085 290085u --- NO COMMENTS
F290086 290086u --- NO COMMENTS
F290087 290087u --- NO COMMENTS
F290088 290088u --- NO COMMENTS
F290089 290089u --- NO COMMENTS
F290090 290090u --- NO COMMENTS
F290091 290091u --- NO COMMENTS
F290092 290092u --- NO COMMENTS
F290093 290093u --- NO COMMENTS
F290094 290094u --- NO COMMENTS
F290095 290095u --- NO COMMENTS
F290096 290096u --- NO COMMENTS
F290097 290097u --- NO COMMENTS
F290098 290098u --- NO COMMENTS
F290099 290099u --- NO COMMENTS
F2900 2900u --- NO COMMENTS
F290100 290100u --- NO COMMENTS
F290101 290101u --- NO COMMENTS
F290102 290102u --- NO COMMENTS
F290103 290103u --- NO COMMENTS
F290128 290128u --- NO COMMENTS
F290129 290129u --- NO COMMENTS
F290130 290130u --- NO COMMENTS
F290131 290131u --- NO COMMENTS
F290132 290132u --- NO COMMENTS
F290133 290133u --- NO COMMENTS
F290134 290134u --- NO COMMENTS
F290135 290135u --- NO COMMENTS
F290136 290136u --- NO COMMENTS
F290137 290137u --- NO COMMENTS
F290138 290138u --- NO COMMENTS
F290139 290139u --- NO COMMENTS
F290140 290140u --- NO COMMENTS
F290141 290141u --- NO COMMENTS
F290142 290142u --- NO COMMENTS
F290143 290143u --- NO COMMENTS
F2901 2901u --- NO COMMENTS
F290216 290216u --- NO COMMENTS
F290217 290217u --- NO COMMENTS
F290218 290218u --- NO COMMENTS
F290219 290219u --- NO COMMENTS
F290220 290220u --- NO COMMENTS
F290221 290221u --- NO COMMENTS
F290222 290222u --- NO COMMENTS
F290223 290223u --- NO COMMENTS
F290224 290224u --- NO COMMENTS
F290225 290225u --- NO COMMENTS
F290226 290226u --- NO COMMENTS
F290227 290227u --- NO COMMENTS
F290228 290228u --- NO COMMENTS
F290229 290229u --- NO COMMENTS
F290230 290230u --- NO COMMENTS
F290231 290231u --- NO COMMENTS
F290232 290232u --- NO COMMENTS
F290233 290233u --- NO COMMENTS
F290234 290234u --- NO COMMENTS
F290235 290235u --- NO COMMENTS
F290236 290236u --- NO COMMENTS
F290237 290237u --- NO COMMENTS
F290238 290238u --- NO COMMENTS
F290239 290239u --- NO COMMENTS
F290240 290240u --- NO COMMENTS
F290241 290241u --- NO COMMENTS
F290242 290242u --- NO COMMENTS
F290243 290243u --- NO COMMENTS
F290244 290244u --- NO COMMENTS
F290245 290245u --- NO COMMENTS
F290246 290246u --- NO COMMENTS
F290247 290247u --- NO COMMENTS
F290280 290280u --- NO COMMENTS
F290281 290281u --- NO COMMENTS
F290282 290282u --- NO COMMENTS
F290283 290283u --- NO COMMENTS
F290284 290284u --- NO COMMENTS
F290285 290285u --- NO COMMENTS
F290286 290286u --- NO COMMENTS
F290287 290287u --- NO COMMENTS
F2902 2902u --- NO COMMENTS
F290336 290336u --- NO COMMENTS
F290337 290337u --- NO COMMENTS
F290338 290338u --- NO COMMENTS
F290339 290339u --- NO COMMENTS
F290340 290340u --- NO COMMENTS
F290341 290341u --- NO COMMENTS
F290342 290342u --- NO COMMENTS
F290343 290343u --- NO COMMENTS
F290352 290352u --- NO COMMENTS
F290353 290353u --- NO COMMENTS
F290354 290354u --- NO COMMENTS
F290355 290355u --- NO COMMENTS
F290356 290356u --- NO COMMENTS
F290357 290357u --- NO COMMENTS
F290358 290358u --- NO COMMENTS
F290359 290359u --- NO COMMENTS
F290360 290360u --- NO COMMENTS
F290361 290361u --- NO COMMENTS
F290362 290362u --- NO COMMENTS
F290363 290363u --- NO COMMENTS
F290364 290364u --- NO COMMENTS
F290365 290365u --- NO COMMENTS
F290366 290366u --- NO COMMENTS
F290367 290367u --- NO COMMENTS
F290368 290368u --- NO COMMENTS
F290369 290369u --- NO COMMENTS
F290370 290370u --- NO COMMENTS
F290371 290371u --- NO COMMENTS
F290372 290372u --- NO COMMENTS
F290373 290373u --- NO COMMENTS
F290374 290374u --- NO COMMENTS
F290375 290375u --- NO COMMENTS
F290376 290376u --- NO COMMENTS
F290377 290377u --- NO COMMENTS
F290378 290378u --- NO COMMENTS
F290379 290379u --- NO COMMENTS
F290380 290380u --- NO COMMENTS
F290381 290381u --- NO COMMENTS
F290382 290382u --- NO COMMENTS
F290383 290383u --- NO COMMENTS
F290384 290384u --- NO COMMENTS
F290385 290385u --- NO COMMENTS
F290386 290386u --- NO COMMENTS
F290387 290387u --- NO COMMENTS
F290388 290388u --- NO COMMENTS
F290389 290389u --- NO COMMENTS
F290390 290390u --- NO COMMENTS
F290391 290391u --- NO COMMENTS
F2903 2903u --- NO COMMENTS
F290416 290416u --- NO COMMENTS
F290417 290417u --- NO COMMENTS
F290418 290418u --- NO COMMENTS
F290419 290419u --- NO COMMENTS
F290420 290420u --- NO COMMENTS
F290421 290421u --- NO COMMENTS
F290422 290422u --- NO COMMENTS
F290423 290423u --- NO COMMENTS
F290424 290424u --- NO COMMENTS
F290425 290425u --- NO COMMENTS
F290426 290426u --- NO COMMENTS
F290427 290427u --- NO COMMENTS
F290428 290428u --- NO COMMENTS
F290429 290429u --- NO COMMENTS
F290430 290430u --- NO COMMENTS
F290431 290431u --- NO COMMENTS
F290504 290504u --- NO COMMENTS
F290505 290505u --- NO COMMENTS
F290506 290506u --- NO COMMENTS
F290507 290507u --- NO COMMENTS
F290508 290508u --- NO COMMENTS
F290509 290509u --- NO COMMENTS
F290510 290510u --- NO COMMENTS
F290511 290511u --- NO COMMENTS
F290512 290512u --- NO COMMENTS
F290513 290513u --- NO COMMENTS
F290514 290514u --- NO COMMENTS
F290515 290515u --- NO COMMENTS
F290516 290516u --- NO COMMENTS
F290517 290517u --- NO COMMENTS
F290518 290518u --- NO COMMENTS
F290519 290519u --- NO COMMENTS
F290520 290520u --- NO COMMENTS
F290521 290521u --- NO COMMENTS
F290522 290522u --- NO COMMENTS
F290523 290523u --- NO COMMENTS
F290524 290524u --- NO COMMENTS
F290525 290525u --- NO COMMENTS
F290526 290526u --- NO COMMENTS
F290527 290527u --- NO COMMENTS
F290528 290528u --- NO COMMENTS
F290529 290529u --- NO COMMENTS
F290530 290530u --- NO COMMENTS
F290531 290531u --- NO COMMENTS
F290532 290532u --- NO COMMENTS
F290533 290533u --- NO COMMENTS
F290534 290534u --- NO COMMENTS
F290535 290535u --- NO COMMENTS
F290568 290568u --- NO COMMENTS
F290569 290569u --- NO COMMENTS
F290570 290570u --- NO COMMENTS
F290571 290571u --- NO COMMENTS
F290572 290572u --- NO COMMENTS
F290573 290573u --- NO COMMENTS
F290574 290574u --- NO COMMENTS
F290575 290575u --- NO COMMENTS
F290624 290624u --- NO COMMENTS
F290625 290625u --- NO COMMENTS
F290626 290626u --- NO COMMENTS
F290627 290627u --- NO COMMENTS
F290628 290628u --- NO COMMENTS
F290629 290629u --- NO COMMENTS
F290630 290630u --- NO COMMENTS
F290631 290631u --- NO COMMENTS
F290640 290640u --- NO COMMENTS
F290641 290641u --- NO COMMENTS
F290642 290642u --- NO COMMENTS
F290643 290643u --- NO COMMENTS
F290644 290644u --- NO COMMENTS
F290645 290645u --- NO COMMENTS
F290646 290646u --- NO COMMENTS
F290647 290647u --- NO COMMENTS
F290648 290648u --- NO COMMENTS
F290649 290649u --- NO COMMENTS
F290650 290650u --- NO COMMENTS
F290651 290651u --- NO COMMENTS
F290652 290652u --- NO COMMENTS
F290653 290653u --- NO COMMENTS
F290654 290654u --- NO COMMENTS
F290655 290655u --- NO COMMENTS
F290656 290656u --- NO COMMENTS
F290657 290657u --- NO COMMENTS
F290658 290658u --- NO COMMENTS
F290659 290659u --- NO COMMENTS
F290660 290660u --- NO COMMENTS
F290661 290661u --- NO COMMENTS
F290662 290662u --- NO COMMENTS
F290663 290663u --- NO COMMENTS
F290664 290664u --- NO COMMENTS
F290665 290665u --- NO COMMENTS
F290666 290666u --- NO COMMENTS
F290667 290667u --- NO COMMENTS
F290668 290668u --- NO COMMENTS
F290669 290669u --- NO COMMENTS
F290670 290670u --- NO COMMENTS
F290671 290671u --- NO COMMENTS
F290672 290672u --- NO COMMENTS
F290673 290673u --- NO COMMENTS
F290674 290674u --- NO COMMENTS
F290675 290675u --- NO COMMENTS
F290676 290676u --- NO COMMENTS
F290677 290677u --- NO COMMENTS
F290678 290678u --- NO COMMENTS
F290679 290679u --- NO COMMENTS
F290704 290704u --- NO COMMENTS
F290705 290705u --- NO COMMENTS
F290706 290706u --- NO COMMENTS
F290707 290707u --- NO COMMENTS
F290708 290708u --- NO COMMENTS
F290709 290709u --- NO COMMENTS
F290710 290710u --- NO COMMENTS
F290711 290711u --- NO COMMENTS
F290712 290712u --- NO COMMENTS
F290713 290713u --- NO COMMENTS
F290714 290714u --- NO COMMENTS
F290715 290715u --- NO COMMENTS
F290716 290716u --- NO COMMENTS
F290717 290717u --- NO COMMENTS
F290718 290718u --- NO COMMENTS
F290719 290719u --- NO COMMENTS
F290792 290792u --- NO COMMENTS
F290793 290793u --- NO COMMENTS
F290794 290794u --- NO COMMENTS
F290795 290795u --- NO COMMENTS
F290796 290796u --- NO COMMENTS
F290797 290797u --- NO COMMENTS
F290798 290798u --- NO COMMENTS
F290799 290799u --- NO COMMENTS
F290800 290800u --- NO COMMENTS
F290801 290801u --- NO COMMENTS
F290802 290802u --- NO COMMENTS
F290803 290803u --- NO COMMENTS
F290804 290804u --- NO COMMENTS
F290805 290805u --- NO COMMENTS
F290806 290806u --- NO COMMENTS
F290807 290807u --- NO COMMENTS
F290808 290808u --- NO COMMENTS
F290809 290809u --- NO COMMENTS
F290810 290810u --- NO COMMENTS
F290811 290811u --- NO COMMENTS
F290812 290812u --- NO COMMENTS
F290813 290813u --- NO COMMENTS
F290814 290814u --- NO COMMENTS
F290815 290815u --- NO COMMENTS
F290816 290816u --- NO COMMENTS
F290817 290817u --- NO COMMENTS
F290818 290818u --- NO COMMENTS
F290819 290819u --- NO COMMENTS
F290820 290820u --- NO COMMENTS
F290821 290821u --- NO COMMENTS
F290822 290822u --- NO COMMENTS
F290823 290823u --- NO COMMENTS
F290856 290856u --- NO COMMENTS
F290857 290857u --- NO COMMENTS
F290858 290858u --- NO COMMENTS
F290859 290859u --- NO COMMENTS
F290860 290860u --- NO COMMENTS
F290861 290861u --- NO COMMENTS
F290862 290862u --- NO COMMENTS
F290863 290863u --- NO COMMENTS
F290912 290912u --- NO COMMENTS
F290913 290913u --- NO COMMENTS
F290914 290914u --- NO COMMENTS
F290915 290915u --- NO COMMENTS
F290916 290916u --- NO COMMENTS
F290917 290917u --- NO COMMENTS
F290918 290918u --- NO COMMENTS
F290919 290919u --- NO COMMENTS
F290928 290928u --- NO COMMENTS
F290929 290929u --- NO COMMENTS
F290930 290930u --- NO COMMENTS
F290931 290931u --- NO COMMENTS
F290932 290932u --- NO COMMENTS
F290933 290933u --- NO COMMENTS
F290934 290934u --- NO COMMENTS
F290935 290935u --- NO COMMENTS
F290936 290936u --- NO COMMENTS
F290937 290937u --- NO COMMENTS
F290938 290938u --- NO COMMENTS
F290939 290939u --- NO COMMENTS
F290940 290940u --- NO COMMENTS
F290941 290941u --- NO COMMENTS
F290942 290942u --- NO COMMENTS
F290943 290943u --- NO COMMENTS
F290944 290944u --- NO COMMENTS
F290945 290945u --- NO COMMENTS
F290946 290946u --- NO COMMENTS
F290947 290947u --- NO COMMENTS
F290948 290948u --- NO COMMENTS
F290949 290949u --- NO COMMENTS
F290950 290950u --- NO COMMENTS
F290951 290951u --- NO COMMENTS
F290952 290952u --- NO COMMENTS
F290953 290953u --- NO COMMENTS
F290954 290954u --- NO COMMENTS
F290955 290955u --- NO COMMENTS
F290956 290956u --- NO COMMENTS
F290957 290957u --- NO COMMENTS
F290958 290958u --- NO COMMENTS
F290959 290959u --- NO COMMENTS
F290960 290960u --- NO COMMENTS
F290961 290961u --- NO COMMENTS
F290962 290962u --- NO COMMENTS
F290963 290963u --- NO COMMENTS
F290964 290964u --- NO COMMENTS
F290965 290965u --- NO COMMENTS
F290966 290966u --- NO COMMENTS
F290967 290967u --- NO COMMENTS
F290992 290992u --- NO COMMENTS
F290993 290993u --- NO COMMENTS
F290994 290994u --- NO COMMENTS
F290995 290995u --- NO COMMENTS
F290996 290996u --- NO COMMENTS
F290997 290997u --- NO COMMENTS
F290998 290998u --- NO COMMENTS
F290999 290999u --- NO COMMENTS
F291000 291000u --- NO COMMENTS
F291001 291001u --- NO COMMENTS
F291002 291002u --- NO COMMENTS
F291003 291003u --- NO COMMENTS
F291004 291004u --- NO COMMENTS
F291005 291005u --- NO COMMENTS
F291006 291006u --- NO COMMENTS
F291007 291007u --- NO COMMENTS
F291080 291080u --- NO COMMENTS
F291081 291081u --- NO COMMENTS
F291082 291082u --- NO COMMENTS
F291083 291083u --- NO COMMENTS
F291084 291084u --- NO COMMENTS
F291085 291085u --- NO COMMENTS
F291086 291086u --- NO COMMENTS
F291087 291087u --- NO COMMENTS
F291088 291088u --- NO COMMENTS
F291089 291089u --- NO COMMENTS
F291090 291090u --- NO COMMENTS
F291091 291091u --- NO COMMENTS
F291092 291092u --- NO COMMENTS
F291093 291093u --- NO COMMENTS
F291094 291094u --- NO COMMENTS
F291095 291095u --- NO COMMENTS
F291096 291096u --- NO COMMENTS
F291097 291097u --- NO COMMENTS
F291098 291098u --- NO COMMENTS
F291099 291099u --- NO COMMENTS
F291100 291100u --- NO COMMENTS
F291101 291101u --- NO COMMENTS
F291102 291102u --- NO COMMENTS
F291103 291103u --- NO COMMENTS
F291104 291104u --- NO COMMENTS
F291105 291105u --- NO COMMENTS
F291106 291106u --- NO COMMENTS
F291107 291107u --- NO COMMENTS
F291108 291108u --- NO COMMENTS
F291109 291109u --- NO COMMENTS
F291110 291110u --- NO COMMENTS
F291111 291111u --- NO COMMENTS
F291144 291144u --- NO COMMENTS
F291145 291145u --- NO COMMENTS
F291146 291146u --- NO COMMENTS
F291147 291147u --- NO COMMENTS
F291148 291148u --- NO COMMENTS
F291149 291149u --- NO COMMENTS
F291150 291150u --- NO COMMENTS
F291151 291151u --- NO COMMENTS
F2911 2911u --- NO COMMENTS
F291200 291200u --- NO COMMENTS
F291201 291201u --- NO COMMENTS
F291202 291202u --- NO COMMENTS
F291203 291203u --- NO COMMENTS
F291204 291204u --- NO COMMENTS
F291205 291205u --- NO COMMENTS
F291206 291206u --- NO COMMENTS
F291207 291207u --- NO COMMENTS
F291216 291216u --- NO COMMENTS
F291217 291217u --- NO COMMENTS
F291218 291218u --- NO COMMENTS
F291219 291219u --- NO COMMENTS
F291220 291220u --- NO COMMENTS
F291221 291221u --- NO COMMENTS
F291222 291222u --- NO COMMENTS
F291223 291223u --- NO COMMENTS
F291224 291224u --- NO COMMENTS
F291225 291225u --- NO COMMENTS
F291226 291226u --- NO COMMENTS
F291227 291227u --- NO COMMENTS
F291228 291228u --- NO COMMENTS
F291229 291229u --- NO COMMENTS
F291230 291230u --- NO COMMENTS
F291231 291231u --- NO COMMENTS
F291232 291232u --- NO COMMENTS
F291233 291233u --- NO COMMENTS
F291234 291234u --- NO COMMENTS
F291235 291235u --- NO COMMENTS
F291236 291236u --- NO COMMENTS
F291237 291237u --- NO COMMENTS
F291238 291238u --- NO COMMENTS
F291239 291239u --- NO COMMENTS
F291240 291240u --- NO COMMENTS
F291241 291241u --- NO COMMENTS
F291242 291242u --- NO COMMENTS
F291243 291243u --- NO COMMENTS
F291244 291244u --- NO COMMENTS
F291245 291245u --- NO COMMENTS
F291246 291246u --- NO COMMENTS
F291247 291247u --- NO COMMENTS
F291248 291248u --- NO COMMENTS
F291249 291249u --- NO COMMENTS
F291250 291250u --- NO COMMENTS
F291251 291251u --- NO COMMENTS
F291252 291252u --- NO COMMENTS
F291253 291253u --- NO COMMENTS
F291254 291254u --- NO COMMENTS
F291255 291255u --- NO COMMENTS
F291280 291280u --- NO COMMENTS
F291281 291281u --- NO COMMENTS
F291282 291282u --- NO COMMENTS
F291283 291283u --- NO COMMENTS
F291284 291284u --- NO COMMENTS
F291285 291285u --- NO COMMENTS
F291286 291286u --- NO COMMENTS
F291287 291287u --- NO COMMENTS
F291288 291288u --- NO COMMENTS
F291289 291289u --- NO COMMENTS
F291290 291290u --- NO COMMENTS
F291291 291291u --- NO COMMENTS
F291292 291292u --- NO COMMENTS
F291293 291293u --- NO COMMENTS
F291294 291294u --- NO COMMENTS
F291295 291295u --- NO COMMENTS
F2912 2912u --- NO COMMENTS
F291368 291368u --- NO COMMENTS
F291369 291369u --- NO COMMENTS
F291370 291370u --- NO COMMENTS
F291371 291371u --- NO COMMENTS
F291372 291372u --- NO COMMENTS
F291373 291373u --- NO COMMENTS
F291374 291374u --- NO COMMENTS
F291375 291375u --- NO COMMENTS
F291376 291376u --- NO COMMENTS
F291377 291377u --- NO COMMENTS
F291378 291378u --- NO COMMENTS
F291379 291379u --- NO COMMENTS
F291380 291380u --- NO COMMENTS
F291381 291381u --- NO COMMENTS
F291382 291382u --- NO COMMENTS
F291383 291383u --- NO COMMENTS
F291384 291384u --- NO COMMENTS
F291385 291385u --- NO COMMENTS
F291386 291386u --- NO COMMENTS
F291387 291387u --- NO COMMENTS
F291388 291388u --- NO COMMENTS
F291389 291389u --- NO COMMENTS
F291390 291390u --- NO COMMENTS
F291391 291391u --- NO COMMENTS
F291392 291392u --- NO COMMENTS
F291393 291393u --- NO COMMENTS
F291394 291394u --- NO COMMENTS
F291395 291395u --- NO COMMENTS
F291396 291396u --- NO COMMENTS
F291397 291397u --- NO COMMENTS
F291398 291398u --- NO COMMENTS
F291399 291399u --- NO COMMENTS
F2913 2913u --- NO COMMENTS
F291432 291432u --- NO COMMENTS
F291433 291433u --- NO COMMENTS
F291434 291434u --- NO COMMENTS
F291435 291435u --- NO COMMENTS
F291436 291436u --- NO COMMENTS
F291437 291437u --- NO COMMENTS
F291438 291438u --- NO COMMENTS
F291439 291439u --- NO COMMENTS
F291488 291488u --- NO COMMENTS
F291489 291489u --- NO COMMENTS
F291490 291490u --- NO COMMENTS
F291491 291491u --- NO COMMENTS
F291492 291492u --- NO COMMENTS
F291493 291493u --- NO COMMENTS
F291494 291494u --- NO COMMENTS
F291495 291495u --- NO COMMENTS
F2914 2914u --- NO COMMENTS
F291504 291504u --- NO COMMENTS
F291505 291505u --- NO COMMENTS
F291506 291506u --- NO COMMENTS
F291507 291507u --- NO COMMENTS
F291508 291508u --- NO COMMENTS
F291509 291509u --- NO COMMENTS
F291510 291510u --- NO COMMENTS
F291511 291511u --- NO COMMENTS
F291512 291512u --- NO COMMENTS
F291513 291513u --- NO COMMENTS
F291514 291514u --- NO COMMENTS
F291515 291515u --- NO COMMENTS
F291516 291516u --- NO COMMENTS
F291517 291517u --- NO COMMENTS
F291518 291518u --- NO COMMENTS
F291519 291519u --- NO COMMENTS
F291520 291520u --- NO COMMENTS
F291521 291521u --- NO COMMENTS
F291522 291522u --- NO COMMENTS
F291523 291523u --- NO COMMENTS
F291524 291524u --- NO COMMENTS
F291525 291525u --- NO COMMENTS
F291526 291526u --- NO COMMENTS
F291527 291527u --- NO COMMENTS
F291528 291528u --- NO COMMENTS
F291529 291529u --- NO COMMENTS
F291530 291530u --- NO COMMENTS
F291531 291531u --- NO COMMENTS
F291532 291532u --- NO COMMENTS
F291533 291533u --- NO COMMENTS
F291534 291534u --- NO COMMENTS
F291535 291535u --- NO COMMENTS
F291536 291536u --- NO COMMENTS
F291537 291537u --- NO COMMENTS
F291538 291538u --- NO COMMENTS
F291539 291539u --- NO COMMENTS
F291540 291540u --- NO COMMENTS
F291541 291541u --- NO COMMENTS
F291542 291542u --- NO COMMENTS
F291543 291543u --- NO COMMENTS
F291568 291568u --- NO COMMENTS
F291569 291569u --- NO COMMENTS
F291570 291570u --- NO COMMENTS
F291571 291571u --- NO COMMENTS
F291572 291572u --- NO COMMENTS
F291573 291573u --- NO COMMENTS
F291574 291574u --- NO COMMENTS
F291575 291575u --- NO COMMENTS
F291576 291576u --- NO COMMENTS
F291577 291577u --- NO COMMENTS
F291578 291578u --- NO COMMENTS
F291579 291579u --- NO COMMENTS
F291580 291580u --- NO COMMENTS
F291581 291581u --- NO COMMENTS
F291582 291582u --- NO COMMENTS
F291583 291583u --- NO COMMENTS
F2915 2915u --- NO COMMENTS
F291656 291656u --- NO COMMENTS
F291657 291657u --- NO COMMENTS
F291658 291658u --- NO COMMENTS
F291659 291659u --- NO COMMENTS
F291660 291660u --- NO COMMENTS
F291661 291661u --- NO COMMENTS
F291662 291662u --- NO COMMENTS
F291663 291663u --- NO COMMENTS
F291664 291664u --- NO COMMENTS
F291665 291665u --- NO COMMENTS
F291666 291666u --- NO COMMENTS
F291667 291667u --- NO COMMENTS
F291668 291668u --- NO COMMENTS
F291669 291669u --- NO COMMENTS
F291670 291670u --- NO COMMENTS
F291671 291671u --- NO COMMENTS
F291672 291672u --- NO COMMENTS
F291673 291673u --- NO COMMENTS
F291674 291674u --- NO COMMENTS
F291675 291675u --- NO COMMENTS
F291676 291676u --- NO COMMENTS
F291677 291677u --- NO COMMENTS
F291678 291678u --- NO COMMENTS
F291679 291679u --- NO COMMENTS
F291680 291680u --- NO COMMENTS
F291681 291681u --- NO COMMENTS
F291682 291682u --- NO COMMENTS
F291683 291683u --- NO COMMENTS
F291684 291684u --- NO COMMENTS
F291685 291685u --- NO COMMENTS
F291686 291686u --- NO COMMENTS
F291687 291687u --- NO COMMENTS
F2916 2916u --- NO COMMENTS
F291720 291720u --- NO COMMENTS
F291721 291721u --- NO COMMENTS
F291722 291722u --- NO COMMENTS
F291723 291723u --- NO COMMENTS
F291724 291724u --- NO COMMENTS
F291725 291725u --- NO COMMENTS
F291726 291726u --- NO COMMENTS
F291727 291727u --- NO COMMENTS
F291776 291776u --- NO COMMENTS
F291777 291777u --- NO COMMENTS
F291778 291778u --- NO COMMENTS
F291779 291779u --- NO COMMENTS
F291780 291780u --- NO COMMENTS
F291781 291781u --- NO COMMENTS
F291782 291782u --- NO COMMENTS
F291783 291783u --- NO COMMENTS
F291792 291792u --- NO COMMENTS
F291793 291793u --- NO COMMENTS
F291794 291794u --- NO COMMENTS
F291795 291795u --- NO COMMENTS
F291796 291796u --- NO COMMENTS
F291797 291797u --- NO COMMENTS
F291798 291798u --- NO COMMENTS
F291799 291799u --- NO COMMENTS
F291800 291800u --- NO COMMENTS
F291801 291801u --- NO COMMENTS
F291802 291802u --- NO COMMENTS
F291803 291803u --- NO COMMENTS
F291804 291804u --- NO COMMENTS
F291805 291805u --- NO COMMENTS
F291806 291806u --- NO COMMENTS
F291807 291807u --- NO COMMENTS
F291808 291808u --- NO COMMENTS
F291809 291809u --- NO COMMENTS
F291810 291810u --- NO COMMENTS
F291811 291811u --- NO COMMENTS
F291812 291812u --- NO COMMENTS
F291813 291813u --- NO COMMENTS
F291814 291814u --- NO COMMENTS
F291815 291815u --- NO COMMENTS
F291816 291816u --- NO COMMENTS
F291817 291817u --- NO COMMENTS
F291818 291818u --- NO COMMENTS
F291819 291819u --- NO COMMENTS
F291820 291820u --- NO COMMENTS
F291821 291821u --- NO COMMENTS
F291822 291822u --- NO COMMENTS
F291823 291823u --- NO COMMENTS
F291824 291824u --- NO COMMENTS
F291825 291825u --- NO COMMENTS
F291826 291826u --- NO COMMENTS
F291827 291827u --- NO COMMENTS
F291828 291828u --- NO COMMENTS
F291829 291829u --- NO COMMENTS
F291830 291830u --- NO COMMENTS
F291831 291831u --- NO COMMENTS
F291856 291856u --- NO COMMENTS
F291857 291857u --- NO COMMENTS
F291858 291858u --- NO COMMENTS
F291859 291859u --- NO COMMENTS
F291860 291860u --- NO COMMENTS
F291861 291861u --- NO COMMENTS
F291862 291862u --- NO COMMENTS
F291863 291863u --- NO COMMENTS
F291864 291864u --- NO COMMENTS
F291865 291865u --- NO COMMENTS
F291866 291866u --- NO COMMENTS
F291867 291867u --- NO COMMENTS
F291868 291868u --- NO COMMENTS
F291869 291869u --- NO COMMENTS
F291870 291870u --- NO COMMENTS
F291871 291871u --- NO COMMENTS
F291944 291944u --- NO COMMENTS
F291945 291945u --- NO COMMENTS
F291946 291946u --- NO COMMENTS
F291947 291947u --- NO COMMENTS
F291948 291948u --- NO COMMENTS
F291949 291949u --- NO COMMENTS
F291950 291950u --- NO COMMENTS
F291951 291951u --- NO COMMENTS
F291952 291952u --- NO COMMENTS
F291953 291953u --- NO COMMENTS
F291954 291954u --- NO COMMENTS
F291955 291955u --- NO COMMENTS
F291956 291956u --- NO COMMENTS
F291957 291957u --- NO COMMENTS
F291958 291958u --- NO COMMENTS
F291959 291959u --- NO COMMENTS
F291960 291960u --- NO COMMENTS
F291961 291961u --- NO COMMENTS
F291962 291962u --- NO COMMENTS
F291963 291963u --- NO COMMENTS
F291964 291964u --- NO COMMENTS
F291965 291965u --- NO COMMENTS
F291966 291966u --- NO COMMENTS
F291967 291967u --- NO COMMENTS
F291968 291968u --- NO COMMENTS
F291969 291969u --- NO COMMENTS
F291970 291970u --- NO COMMENTS
F291971 291971u --- NO COMMENTS
F291972 291972u --- NO COMMENTS
F291973 291973u --- NO COMMENTS
F291974 291974u --- NO COMMENTS
F291975 291975u --- NO COMMENTS
F292008 292008u --- NO COMMENTS
F292009 292009u --- NO COMMENTS
F292010 292010u --- NO COMMENTS
F292011 292011u --- NO COMMENTS
F292012 292012u --- NO COMMENTS
F292013 292013u --- NO COMMENTS
F292014 292014u --- NO COMMENTS
F292015 292015u --- NO COMMENTS
F292064 292064u --- NO COMMENTS
F292065 292065u --- NO COMMENTS
F292066 292066u --- NO COMMENTS
F292067 292067u --- NO COMMENTS
F292068 292068u --- NO COMMENTS
F292069 292069u --- NO COMMENTS
F292070 292070u --- NO COMMENTS
F292071 292071u --- NO COMMENTS
F292080 292080u --- NO COMMENTS
F292081 292081u --- NO COMMENTS
F292082 292082u --- NO COMMENTS
F292083 292083u --- NO COMMENTS
F292084 292084u --- NO COMMENTS
F292085 292085u --- NO COMMENTS
F292086 292086u --- NO COMMENTS
F292087 292087u --- NO COMMENTS
F292088 292088u --- NO COMMENTS
F292089 292089u --- NO COMMENTS
F292090 292090u --- NO COMMENTS
F292091 292091u --- NO COMMENTS
F292092 292092u --- NO COMMENTS
F292093 292093u --- NO COMMENTS
F292094 292094u --- NO COMMENTS
F292095 292095u --- NO COMMENTS
F292096 292096u --- NO COMMENTS
F292097 292097u --- NO COMMENTS
F292098 292098u --- NO COMMENTS
F292099 292099u --- NO COMMENTS
F292100 292100u --- NO COMMENTS
F292101 292101u --- NO COMMENTS
F292102 292102u --- NO COMMENTS
F292103 292103u --- NO COMMENTS
F292104 292104u --- NO COMMENTS
F292105 292105u --- NO COMMENTS
F292106 292106u --- NO COMMENTS
F292107 292107u --- NO COMMENTS
F292108 292108u --- NO COMMENTS
F292109 292109u --- NO COMMENTS
F292110 292110u --- NO COMMENTS
F292111 292111u --- NO COMMENTS
F292112 292112u --- NO COMMENTS
F292113 292113u --- NO COMMENTS
F292114 292114u --- NO COMMENTS
F292115 292115u --- NO COMMENTS
F292116 292116u --- NO COMMENTS
F292117 292117u --- NO COMMENTS
F292118 292118u --- NO COMMENTS
F292119 292119u --- NO COMMENTS
F292144 292144u --- NO COMMENTS
F292145 292145u --- NO COMMENTS
F292146 292146u --- NO COMMENTS
F292147 292147u --- NO COMMENTS
F292148 292148u --- NO COMMENTS
F292149 292149u --- NO COMMENTS
F292150 292150u --- NO COMMENTS
F292151 292151u --- NO COMMENTS
F292152 292152u --- NO COMMENTS
F292153 292153u --- NO COMMENTS
F292154 292154u --- NO COMMENTS
F292155 292155u --- NO COMMENTS
F292156 292156u --- NO COMMENTS
F292157 292157u --- NO COMMENTS
F292158 292158u --- NO COMMENTS
F292159 292159u --- NO COMMENTS
F292232 292232u --- NO COMMENTS
F292233 292233u --- NO COMMENTS
F292234 292234u --- NO COMMENTS
F292235 292235u --- NO COMMENTS
F292236 292236u --- NO COMMENTS
F292237 292237u --- NO COMMENTS
F292238 292238u --- NO COMMENTS
F292239 292239u --- NO COMMENTS
F292240 292240u --- NO COMMENTS
F292241 292241u --- NO COMMENTS
F292242 292242u --- NO COMMENTS
F292243 292243u --- NO COMMENTS
F292244 292244u --- NO COMMENTS
F292245 292245u --- NO COMMENTS
F292246 292246u --- NO COMMENTS
F292247 292247u --- NO COMMENTS
F292248 292248u --- NO COMMENTS
F292249 292249u --- NO COMMENTS
F292250 292250u --- NO COMMENTS
F292251 292251u --- NO COMMENTS
F292252 292252u --- NO COMMENTS
F292253 292253u --- NO COMMENTS
F292254 292254u --- NO COMMENTS
F292255 292255u --- NO COMMENTS
F292256 292256u --- NO COMMENTS
F292257 292257u --- NO COMMENTS
F292258 292258u --- NO COMMENTS
F292259 292259u --- NO COMMENTS
F292260 292260u --- NO COMMENTS
F292261 292261u --- NO COMMENTS
F292262 292262u --- NO COMMENTS
F292263 292263u --- NO COMMENTS
F292296 292296u --- NO COMMENTS
F292297 292297u --- NO COMMENTS
F292298 292298u --- NO COMMENTS
F292299 292299u --- NO COMMENTS
F2922 2922u --- NO COMMENTS
F292300 292300u --- NO COMMENTS
F292301 292301u --- NO COMMENTS
F292302 292302u --- NO COMMENTS
F292303 292303u --- NO COMMENTS
F292352 292352u --- NO COMMENTS
F292353 292353u --- NO COMMENTS
F292354 292354u --- NO COMMENTS
F292355 292355u --- NO COMMENTS
F292356 292356u --- NO COMMENTS
F292357 292357u --- NO COMMENTS
F292358 292358u --- NO COMMENTS
F292359 292359u --- NO COMMENTS
F292368 292368u --- NO COMMENTS
F292369 292369u --- NO COMMENTS
F292370 292370u --- NO COMMENTS
F292371 292371u --- NO COMMENTS
F292372 292372u --- NO COMMENTS
F292373 292373u --- NO COMMENTS
F292374 292374u --- NO COMMENTS
F292375 292375u --- NO COMMENTS
F292376 292376u --- NO COMMENTS
F292377 292377u --- NO COMMENTS
F292378 292378u --- NO COMMENTS
F292379 292379u --- NO COMMENTS
F292380 292380u --- NO COMMENTS
F292381 292381u --- NO COMMENTS
F292382 292382u --- NO COMMENTS
F292383 292383u --- NO COMMENTS
F292384 292384u --- NO COMMENTS
F292385 292385u --- NO COMMENTS
F292386 292386u --- NO COMMENTS
F292387 292387u --- NO COMMENTS
F292388 292388u --- NO COMMENTS
F292389 292389u --- NO COMMENTS
F292390 292390u --- NO COMMENTS
F292391 292391u --- NO COMMENTS
F292392 292392u --- NO COMMENTS
F292393 292393u --- NO COMMENTS
F292394 292394u --- NO COMMENTS
F292395 292395u --- NO COMMENTS
F292396 292396u --- NO COMMENTS
F292397 292397u --- NO COMMENTS
F292398 292398u --- NO COMMENTS
F292399 292399u --- NO COMMENTS
F2923 2923u --- NO COMMENTS
F292400 292400u --- NO COMMENTS
F292401 292401u --- NO COMMENTS
F292402 292402u --- NO COMMENTS
F292403 292403u --- NO COMMENTS
F292404 292404u --- NO COMMENTS
F292405 292405u --- NO COMMENTS
F292406 292406u --- NO COMMENTS
F292407 292407u --- NO COMMENTS
F292432 292432u --- NO COMMENTS
F292433 292433u --- NO COMMENTS
F292434 292434u --- NO COMMENTS
F292435 292435u --- NO COMMENTS
F292436 292436u --- NO COMMENTS
F292437 292437u --- NO COMMENTS
F292438 292438u --- NO COMMENTS
F292439 292439u --- NO COMMENTS
F292440 292440u --- NO COMMENTS
F292441 292441u --- NO COMMENTS
F292442 292442u --- NO COMMENTS
F292443 292443u --- NO COMMENTS
F292444 292444u --- NO COMMENTS
F292445 292445u --- NO COMMENTS
F292446 292446u --- NO COMMENTS
F292447 292447u --- NO COMMENTS
F2924 2924u --- NO COMMENTS
F292520 292520u --- NO COMMENTS
F292521 292521u --- NO COMMENTS
F292522 292522u --- NO COMMENTS
F292523 292523u --- NO COMMENTS
F292524 292524u --- NO COMMENTS
F292525 292525u --- NO COMMENTS
F292526 292526u --- NO COMMENTS
F292527 292527u --- NO COMMENTS
F292528 292528u --- NO COMMENTS
F292529 292529u --- NO COMMENTS
F292530 292530u --- NO COMMENTS
F292531 292531u --- NO COMMENTS
F292532 292532u --- NO COMMENTS
F292533 292533u --- NO COMMENTS
F292534 292534u --- NO COMMENTS
F292535 292535u --- NO COMMENTS
F292536 292536u --- NO COMMENTS
F292537 292537u --- NO COMMENTS
F292538 292538u --- NO COMMENTS
F292539 292539u --- NO COMMENTS
F292540 292540u --- NO COMMENTS
F292541 292541u --- NO COMMENTS
F292542 292542u --- NO COMMENTS
F292543 292543u --- NO COMMENTS
F292544 292544u --- NO COMMENTS
F292545 292545u --- NO COMMENTS
F292546 292546u --- NO COMMENTS
F292547 292547u --- NO COMMENTS
F292548 292548u --- NO COMMENTS
F292549 292549u --- NO COMMENTS
F292550 292550u --- NO COMMENTS
F292551 292551u --- NO COMMENTS
F292584 292584u --- NO COMMENTS
F292585 292585u --- NO COMMENTS
F292586 292586u --- NO COMMENTS
F292587 292587u --- NO COMMENTS
F292588 292588u --- NO COMMENTS
F292589 292589u --- NO COMMENTS
F292590 292590u --- NO COMMENTS
F292591 292591u --- NO COMMENTS
F2925 2925u --- NO COMMENTS
F292640 292640u --- NO COMMENTS
F292641 292641u --- NO COMMENTS
F292642 292642u --- NO COMMENTS
F292643 292643u --- NO COMMENTS
F292644 292644u --- NO COMMENTS
F292645 292645u --- NO COMMENTS
F292646 292646u --- NO COMMENTS
F292647 292647u --- NO COMMENTS
F292656 292656u --- NO COMMENTS
F292657 292657u --- NO COMMENTS
F292658 292658u --- NO COMMENTS
F292659 292659u --- NO COMMENTS
F292660 292660u --- NO COMMENTS
F292661 292661u --- NO COMMENTS
F292662 292662u --- NO COMMENTS
F292663 292663u --- NO COMMENTS
F292664 292664u --- NO COMMENTS
F292665 292665u --- NO COMMENTS
F292666 292666u --- NO COMMENTS
F292667 292667u --- NO COMMENTS
F292668 292668u --- NO COMMENTS
F292669 292669u --- NO COMMENTS
F292670 292670u --- NO COMMENTS
F292671 292671u --- NO COMMENTS
F292672 292672u --- NO COMMENTS
F292673 292673u --- NO COMMENTS
F292674 292674u --- NO COMMENTS
F292675 292675u --- NO COMMENTS
F292676 292676u --- NO COMMENTS
F292677 292677u --- NO COMMENTS
F292678 292678u --- NO COMMENTS
F292679 292679u --- NO COMMENTS
F292680 292680u --- NO COMMENTS
F292681 292681u --- NO COMMENTS
F292682 292682u --- NO COMMENTS
F292683 292683u --- NO COMMENTS
F292684 292684u --- NO COMMENTS
F292685 292685u --- NO COMMENTS
F292686 292686u --- NO COMMENTS
F292687 292687u --- NO COMMENTS
F292688 292688u --- NO COMMENTS
F292689 292689u --- NO COMMENTS
F292690 292690u --- NO COMMENTS
F292691 292691u --- NO COMMENTS
F292692 292692u --- NO COMMENTS
F292693 292693u --- NO COMMENTS
F292694 292694u --- NO COMMENTS
F292695 292695u --- NO COMMENTS
F2926 2926u --- NO COMMENTS
F292720 292720u --- NO COMMENTS
F292721 292721u --- NO COMMENTS
F292722 292722u --- NO COMMENTS
F292723 292723u --- NO COMMENTS
F292724 292724u --- NO COMMENTS
F292725 292725u --- NO COMMENTS
F292726 292726u --- NO COMMENTS
F292727 292727u --- NO COMMENTS
F292728 292728u --- NO COMMENTS
F292729 292729u --- NO COMMENTS
F292730 292730u --- NO COMMENTS
F292731 292731u --- NO COMMENTS
F292732 292732u --- NO COMMENTS
F292733 292733u --- NO COMMENTS
F292734 292734u --- NO COMMENTS
F292735 292735u --- NO COMMENTS
F2927 2927u --- NO COMMENTS
F292808 292808u --- NO COMMENTS
F292809 292809u --- NO COMMENTS
F292810 292810u --- NO COMMENTS
F292811 292811u --- NO COMMENTS
F292812 292812u --- NO COMMENTS
F292813 292813u --- NO COMMENTS
F292814 292814u --- NO COMMENTS
F292815 292815u --- NO COMMENTS
F292816 292816u --- NO COMMENTS
F292817 292817u --- NO COMMENTS
F292818 292818u --- NO COMMENTS
F292819 292819u --- NO COMMENTS
F292820 292820u --- NO COMMENTS
F292821 292821u --- NO COMMENTS
F292822 292822u --- NO COMMENTS
F292823 292823u --- NO COMMENTS
F292824 292824u --- NO COMMENTS
F292825 292825u --- NO COMMENTS
F292826 292826u --- NO COMMENTS
F292827 292827u --- NO COMMENTS
F292828 292828u --- NO COMMENTS
F292829 292829u --- NO COMMENTS
F292830 292830u --- NO COMMENTS
F292831 292831u --- NO COMMENTS
F292832 292832u --- NO COMMENTS
F292833 292833u --- NO COMMENTS
F292834 292834u --- NO COMMENTS
F292835 292835u --- NO COMMENTS
F292836 292836u --- NO COMMENTS
F292837 292837u --- NO COMMENTS
F292838 292838u --- NO COMMENTS
F292839 292839u --- NO COMMENTS
F292872 292872u --- NO COMMENTS
F292873 292873u --- NO COMMENTS
F292874 292874u --- NO COMMENTS
F292875 292875u --- NO COMMENTS
F292876 292876u --- NO COMMENTS
F292877 292877u --- NO COMMENTS
F292878 292878u --- NO COMMENTS
F292879 292879u --- NO COMMENTS
F2928 2928u --- NO COMMENTS
F292928 292928u --- NO COMMENTS
F292929 292929u --- NO COMMENTS
F292930 292930u --- NO COMMENTS
F292931 292931u --- NO COMMENTS
F292932 292932u --- NO COMMENTS
F292933 292933u --- NO COMMENTS
F292934 292934u --- NO COMMENTS
F292935 292935u --- NO COMMENTS
F292944 292944u --- NO COMMENTS
F292945 292945u --- NO COMMENTS
F292946 292946u --- NO COMMENTS
F292947 292947u --- NO COMMENTS
F292948 292948u --- NO COMMENTS
F292949 292949u --- NO COMMENTS
F292950 292950u --- NO COMMENTS
F292951 292951u --- NO COMMENTS
F292952 292952u --- NO COMMENTS
F292953 292953u --- NO COMMENTS
F292954 292954u --- NO COMMENTS
F292955 292955u --- NO COMMENTS
F292956 292956u --- NO COMMENTS
F292957 292957u --- NO COMMENTS
F292958 292958u --- NO COMMENTS
F292959 292959u --- NO COMMENTS
F292960 292960u --- NO COMMENTS
F292961 292961u --- NO COMMENTS
F292962 292962u --- NO COMMENTS
F292963 292963u --- NO COMMENTS
F292964 292964u --- NO COMMENTS
F292965 292965u --- NO COMMENTS
F292966 292966u --- NO COMMENTS
F292967 292967u --- NO COMMENTS
F292968 292968u --- NO COMMENTS
F292969 292969u --- NO COMMENTS
F292970 292970u --- NO COMMENTS
F292971 292971u --- NO COMMENTS
F292972 292972u --- NO COMMENTS
F292973 292973u --- NO COMMENTS
F292974 292974u --- NO COMMENTS
F292975 292975u --- NO COMMENTS
F292976 292976u --- NO COMMENTS
F292977 292977u --- NO COMMENTS
F292978 292978u --- NO COMMENTS
F292979 292979u --- NO COMMENTS
F292980 292980u --- NO COMMENTS
F292981 292981u --- NO COMMENTS
F292982 292982u --- NO COMMENTS
F292983 292983u --- NO COMMENTS
F2929 2929u --- NO COMMENTS
F293008 293008u --- NO COMMENTS
F293009 293009u --- NO COMMENTS
F293010 293010u --- NO COMMENTS
F293011 293011u --- NO COMMENTS
F293012 293012u --- NO COMMENTS
F293013 293013u --- NO COMMENTS
F293014 293014u --- NO COMMENTS
F293015 293015u --- NO COMMENTS
F293016 293016u --- NO COMMENTS
F293017 293017u --- NO COMMENTS
F293018 293018u --- NO COMMENTS
F293019 293019u --- NO COMMENTS
F293020 293020u --- NO COMMENTS
F293021 293021u --- NO COMMENTS
F293022 293022u --- NO COMMENTS
F293023 293023u --- NO COMMENTS
F293096 293096u --- NO COMMENTS
F293097 293097u --- NO COMMENTS
F293098 293098u --- NO COMMENTS
F293099 293099u --- NO COMMENTS
F2930 2930u --- NO COMMENTS
F293100 293100u --- NO COMMENTS
F293101 293101u --- NO COMMENTS
F293102 293102u --- NO COMMENTS
F293103 293103u --- NO COMMENTS
F293104 293104u --- NO COMMENTS
F293105 293105u --- NO COMMENTS
F293106 293106u --- NO COMMENTS
F293107 293107u --- NO COMMENTS
F293108 293108u --- NO COMMENTS
F293109 293109u --- NO COMMENTS
F293110 293110u --- NO COMMENTS
F293111 293111u --- NO COMMENTS
F293112 293112u --- NO COMMENTS
F293113 293113u --- NO COMMENTS
F293114 293114u --- NO COMMENTS
F293115 293115u --- NO COMMENTS
F293116 293116u --- NO COMMENTS
F293117 293117u --- NO COMMENTS
F293118 293118u --- NO COMMENTS
F293119 293119u --- NO COMMENTS
F293120 293120u --- NO COMMENTS
F293121 293121u --- NO COMMENTS
F293122 293122u --- NO COMMENTS
F293123 293123u --- NO COMMENTS
F293124 293124u --- NO COMMENTS
F293125 293125u --- NO COMMENTS
F293126 293126u --- NO COMMENTS
F293127 293127u --- NO COMMENTS
F293160 293160u --- NO COMMENTS
F293161 293161u --- NO COMMENTS
F293162 293162u --- NO COMMENTS
F293163 293163u --- NO COMMENTS
F293164 293164u --- NO COMMENTS
F293165 293165u --- NO COMMENTS
F293166 293166u --- NO COMMENTS
F293167 293167u --- NO COMMENTS
F2931 2931u --- NO COMMENTS
F293216 293216u --- NO COMMENTS
F293217 293217u --- NO COMMENTS
F293218 293218u --- NO COMMENTS
F293219 293219u --- NO COMMENTS
F293220 293220u --- NO COMMENTS
F293221 293221u --- NO COMMENTS
F293222 293222u --- NO COMMENTS
F293223 293223u --- NO COMMENTS
F293232 293232u --- NO COMMENTS
F293233 293233u --- NO COMMENTS
F293234 293234u --- NO COMMENTS
F293235 293235u --- NO COMMENTS
F293236 293236u --- NO COMMENTS
F293237 293237u --- NO COMMENTS
F293238 293238u --- NO COMMENTS
F293239 293239u --- NO COMMENTS
F293240 293240u --- NO COMMENTS
F293241 293241u --- NO COMMENTS
F293242 293242u --- NO COMMENTS
F293243 293243u --- NO COMMENTS
F293244 293244u --- NO COMMENTS
F293245 293245u --- NO COMMENTS
F293246 293246u --- NO COMMENTS
F293247 293247u --- NO COMMENTS
F293248 293248u --- NO COMMENTS
F293249 293249u --- NO COMMENTS
F293250 293250u --- NO COMMENTS
F293251 293251u --- NO COMMENTS
F293252 293252u --- NO COMMENTS
F293253 293253u --- NO COMMENTS
F293254 293254u --- NO COMMENTS
F293255 293255u --- NO COMMENTS
F293256 293256u --- NO COMMENTS
F293257 293257u --- NO COMMENTS
F293258 293258u --- NO COMMENTS
F293259 293259u --- NO COMMENTS
F293260 293260u --- NO COMMENTS
F293261 293261u --- NO COMMENTS
F293262 293262u --- NO COMMENTS
F293263 293263u --- NO COMMENTS
F293264 293264u --- NO COMMENTS
F293265 293265u --- NO COMMENTS
F293266 293266u --- NO COMMENTS
F293267 293267u --- NO COMMENTS
F293268 293268u --- NO COMMENTS
F293269 293269u --- NO COMMENTS
F293270 293270u --- NO COMMENTS
F293271 293271u --- NO COMMENTS
F293296 293296u --- NO COMMENTS
F293297 293297u --- NO COMMENTS
F293298 293298u --- NO COMMENTS
F293299 293299u --- NO COMMENTS
F2932 2932u --- NO COMMENTS
F293300 293300u --- NO COMMENTS
F293301 293301u --- NO COMMENTS
F293302 293302u --- NO COMMENTS
F293303 293303u --- NO COMMENTS
F293304 293304u --- NO COMMENTS
F293305 293305u --- NO COMMENTS
F293306 293306u --- NO COMMENTS
F293307 293307u --- NO COMMENTS
F293308 293308u --- NO COMMENTS
F293309 293309u --- NO COMMENTS
F293310 293310u --- NO COMMENTS
F293311 293311u --- NO COMMENTS
F293384 293384u --- NO COMMENTS
F293385 293385u --- NO COMMENTS
F293386 293386u --- NO COMMENTS
F293387 293387u --- NO COMMENTS
F293388 293388u --- NO COMMENTS
F293389 293389u --- NO COMMENTS
F293390 293390u --- NO COMMENTS
F293391 293391u --- NO COMMENTS
F293392 293392u --- NO COMMENTS
F293393 293393u --- NO COMMENTS
F293394 293394u --- NO COMMENTS
F293395 293395u --- NO COMMENTS
F293396 293396u --- NO COMMENTS
F293397 293397u --- NO COMMENTS
F293398 293398u --- NO COMMENTS
F293399 293399u --- NO COMMENTS
F293400 293400u --- NO COMMENTS
F293401 293401u --- NO COMMENTS
F293402 293402u --- NO COMMENTS
F293403 293403u --- NO COMMENTS
F293404 293404u --- NO COMMENTS
F293405 293405u --- NO COMMENTS
F293406 293406u --- NO COMMENTS
F293407 293407u --- NO COMMENTS
F293408 293408u --- NO COMMENTS
F293409 293409u --- NO COMMENTS
F293410 293410u --- NO COMMENTS
F293411 293411u --- NO COMMENTS
F293412 293412u --- NO COMMENTS
F293413 293413u --- NO COMMENTS
F293414 293414u --- NO COMMENTS
F293415 293415u --- NO COMMENTS
F293448 293448u --- NO COMMENTS
F293449 293449u --- NO COMMENTS
F293450 293450u --- NO COMMENTS
F293451 293451u --- NO COMMENTS
F293452 293452u --- NO COMMENTS
F293453 293453u --- NO COMMENTS
F293454 293454u --- NO COMMENTS
F293455 293455u --- NO COMMENTS
F293504 293504u --- NO COMMENTS
F293505 293505u --- NO COMMENTS
F293506 293506u --- NO COMMENTS
F293507 293507u --- NO COMMENTS
F293508 293508u --- NO COMMENTS
F293509 293509u --- NO COMMENTS
F293510 293510u --- NO COMMENTS
F293511 293511u --- NO COMMENTS
F293520 293520u --- NO COMMENTS
F293521 293521u --- NO COMMENTS
F293522 293522u --- NO COMMENTS
F293523 293523u --- NO COMMENTS
F293524 293524u --- NO COMMENTS
F293525 293525u --- NO COMMENTS
F293526 293526u --- NO COMMENTS
F293527 293527u --- NO COMMENTS
F293528 293528u --- NO COMMENTS
F293529 293529u --- NO COMMENTS
F293530 293530u --- NO COMMENTS
F293531 293531u --- NO COMMENTS
F293532 293532u --- NO COMMENTS
F293533 293533u --- NO COMMENTS
F293534 293534u --- NO COMMENTS
F293535 293535u --- NO COMMENTS
F293536 293536u --- NO COMMENTS
F293537 293537u --- NO COMMENTS
F293538 293538u --- NO COMMENTS
F293539 293539u --- NO COMMENTS
F293540 293540u --- NO COMMENTS
F293541 293541u --- NO COMMENTS
F293542 293542u --- NO COMMENTS
F293543 293543u --- NO COMMENTS
F293544 293544u --- NO COMMENTS
F293545 293545u --- NO COMMENTS
F293546 293546u --- NO COMMENTS
F293547 293547u --- NO COMMENTS
F293548 293548u --- NO COMMENTS
F293549 293549u --- NO COMMENTS
F293550 293550u --- NO COMMENTS
F293551 293551u --- NO COMMENTS
F293552 293552u --- NO COMMENTS
F293553 293553u --- NO COMMENTS
F293554 293554u --- NO COMMENTS
F293555 293555u --- NO COMMENTS
F293556 293556u --- NO COMMENTS
F293557 293557u --- NO COMMENTS
F293558 293558u --- NO COMMENTS
F293559 293559u --- NO COMMENTS
F293584 293584u --- NO COMMENTS
F293585 293585u --- NO COMMENTS
F293586 293586u --- NO COMMENTS
F293587 293587u --- NO COMMENTS
F293588 293588u --- NO COMMENTS
F293589 293589u --- NO COMMENTS
F293590 293590u --- NO COMMENTS
F293591 293591u --- NO COMMENTS
F293592 293592u --- NO COMMENTS
F293593 293593u --- NO COMMENTS
F293594 293594u --- NO COMMENTS
F293595 293595u --- NO COMMENTS
F293596 293596u --- NO COMMENTS
F293597 293597u --- NO COMMENTS
F293598 293598u --- NO COMMENTS
F293599 293599u --- NO COMMENTS
F293672 293672u --- NO COMMENTS
F293673 293673u --- NO COMMENTS
F293674 293674u --- NO COMMENTS
F293675 293675u --- NO COMMENTS
F293676 293676u --- NO COMMENTS
F293677 293677u --- NO COMMENTS
F293678 293678u --- NO COMMENTS
F293679 293679u --- NO COMMENTS
F293680 293680u --- NO COMMENTS
F293681 293681u --- NO COMMENTS
F293682 293682u --- NO COMMENTS
F293683 293683u --- NO COMMENTS
F293684 293684u --- NO COMMENTS
F293685 293685u --- NO COMMENTS
F293686 293686u --- NO COMMENTS
F293687 293687u --- NO COMMENTS
F293688 293688u --- NO COMMENTS
F293689 293689u --- NO COMMENTS
F293690 293690u --- NO COMMENTS
F293691 293691u --- NO COMMENTS
F293692 293692u --- NO COMMENTS
F293693 293693u --- NO COMMENTS
F293694 293694u --- NO COMMENTS
F293695 293695u --- NO COMMENTS
F293696 293696u --- NO COMMENTS
F293697 293697u --- NO COMMENTS
F293698 293698u --- NO COMMENTS
F293699 293699u --- NO COMMENTS
F293700 293700u --- NO COMMENTS
F293701 293701u --- NO COMMENTS
F293702 293702u --- NO COMMENTS
F293703 293703u --- NO COMMENTS
F293736 293736u --- NO COMMENTS
F293737 293737u --- NO COMMENTS
F293738 293738u --- NO COMMENTS
F293739 293739u --- NO COMMENTS
F293740 293740u --- NO COMMENTS
F293741 293741u --- NO COMMENTS
F293742 293742u --- NO COMMENTS
F293743 293743u --- NO COMMENTS
F2938 2938u --- NO COMMENTS
F2939 2939u --- NO COMMENTS
F2942 2942u --- NO COMMENTS
F2943 2943u --- NO COMMENTS
F2944 2944u --- NO COMMENTS
F294744 294744u --- NO COMMENTS
F294745 294745u --- NO COMMENTS
F294746 294746u --- NO COMMENTS
F294747 294747u --- NO COMMENTS
F294748 294748u --- NO COMMENTS
F294749 294749u --- NO COMMENTS
F294750 294750u --- NO COMMENTS
F294751 294751u --- NO COMMENTS
F294760 294760u --- NO COMMENTS
F294761 294761u --- NO COMMENTS
F294762 294762u --- NO COMMENTS
F294763 294763u --- NO COMMENTS
F294764 294764u --- NO COMMENTS
F294765 294765u --- NO COMMENTS
F294766 294766u --- NO COMMENTS
F294767 294767u --- NO COMMENTS
F294768 294768u --- NO COMMENTS
F294769 294769u --- NO COMMENTS
F294770 294770u --- NO COMMENTS
F294771 294771u --- NO COMMENTS
F294772 294772u --- NO COMMENTS
F294773 294773u --- NO COMMENTS
F294774 294774u --- NO COMMENTS
F294775 294775u --- NO COMMENTS
F294776 294776u --- NO COMMENTS
F294777 294777u --- NO COMMENTS
F294778 294778u --- NO COMMENTS
F294779 294779u --- NO COMMENTS
F294780 294780u --- NO COMMENTS
F294781 294781u --- NO COMMENTS
F294782 294782u --- NO COMMENTS
F294783 294783u --- NO COMMENTS
F294784 294784u --- NO COMMENTS
F294785 294785u --- NO COMMENTS
F294786 294786u --- NO COMMENTS
F294787 294787u --- NO COMMENTS
F294788 294788u --- NO COMMENTS
F294789 294789u --- NO COMMENTS
F294790 294790u --- NO COMMENTS
F294791 294791u --- NO COMMENTS
F294792 294792u --- NO COMMENTS
F294793 294793u --- NO COMMENTS
F294794 294794u --- NO COMMENTS
F294795 294795u --- NO COMMENTS
F294796 294796u --- NO COMMENTS
F294797 294797u --- NO COMMENTS
F294798 294798u --- NO COMMENTS
F294799 294799u --- NO COMMENTS
F2947 2947u --- NO COMMENTS
F294824 294824u --- NO COMMENTS
F294825 294825u --- NO COMMENTS
F294826 294826u --- NO COMMENTS
F294827 294827u --- NO COMMENTS
F294828 294828u --- NO COMMENTS
F294829 294829u --- NO COMMENTS
F294830 294830u --- NO COMMENTS
F294831 294831u --- NO COMMENTS
F294832 294832u --- NO COMMENTS
F294833 294833u --- NO COMMENTS
F294834 294834u --- NO COMMENTS
F294835 294835u --- NO COMMENTS
F294836 294836u --- NO COMMENTS
F294837 294837u --- NO COMMENTS
F294838 294838u --- NO COMMENTS
F294839 294839u --- NO COMMENTS
F2948 2948u --- NO COMMENTS
F294912 294912u --- NO COMMENTS
F294913 294913u --- NO COMMENTS
F294914 294914u --- NO COMMENTS
F294915 294915u --- NO COMMENTS
F294916 294916u --- NO COMMENTS
F294917 294917u --- NO COMMENTS
F294918 294918u --- NO COMMENTS
F294919 294919u --- NO COMMENTS
F294920 294920u --- NO COMMENTS
F294921 294921u --- NO COMMENTS
F294922 294922u --- NO COMMENTS
F294923 294923u --- NO COMMENTS
F294924 294924u --- NO COMMENTS
F294925 294925u --- NO COMMENTS
F294926 294926u --- NO COMMENTS
F294927 294927u --- NO COMMENTS
F294928 294928u --- NO COMMENTS
F294929 294929u --- NO COMMENTS
F294930 294930u --- NO COMMENTS
F294931 294931u --- NO COMMENTS
F294932 294932u --- NO COMMENTS
F294933 294933u --- NO COMMENTS
F294934 294934u --- NO COMMENTS
F294935 294935u --- NO COMMENTS
F294936 294936u --- NO COMMENTS
F294937 294937u --- NO COMMENTS
F294938 294938u --- NO COMMENTS
F294939 294939u --- NO COMMENTS
F294940 294940u --- NO COMMENTS
F294941 294941u --- NO COMMENTS
F294942 294942u --- NO COMMENTS
F294943 294943u --- NO COMMENTS
F294976 294976u --- NO COMMENTS
F294977 294977u --- NO COMMENTS
F294978 294978u --- NO COMMENTS
F294979 294979u --- NO COMMENTS
F294980 294980u --- NO COMMENTS
F294981 294981u --- NO COMMENTS
F294982 294982u --- NO COMMENTS
F294983 294983u --- NO COMMENTS
F2949 2949u --- NO COMMENTS
F295032 295032u --- NO COMMENTS
F295033 295033u --- NO COMMENTS
F295034 295034u --- NO COMMENTS
F295035 295035u --- NO COMMENTS
F295036 295036u --- NO COMMENTS
F295037 295037u --- NO COMMENTS
F295038 295038u --- NO COMMENTS
F295039 295039u --- NO COMMENTS
F295048 295048u --- NO COMMENTS
F295049 295049u --- NO COMMENTS
F295050 295050u --- NO COMMENTS
F295051 295051u --- NO COMMENTS
F295052 295052u --- NO COMMENTS
F295053 295053u --- NO COMMENTS
F295054 295054u --- NO COMMENTS
F295055 295055u --- NO COMMENTS
F295056 295056u --- NO COMMENTS
F295057 295057u --- NO COMMENTS
F295058 295058u --- NO COMMENTS
F295059 295059u --- NO COMMENTS
F295060 295060u --- NO COMMENTS
F295061 295061u --- NO COMMENTS
F295062 295062u --- NO COMMENTS
F295063 295063u --- NO COMMENTS
F295064 295064u --- NO COMMENTS
F295065 295065u --- NO COMMENTS
F295066 295066u --- NO COMMENTS
F295067 295067u --- NO COMMENTS
F295068 295068u --- NO COMMENTS
F295069 295069u --- NO COMMENTS
F295070 295070u --- NO COMMENTS
F295071 295071u --- NO COMMENTS
F295072 295072u --- NO COMMENTS
F295073 295073u --- NO COMMENTS
F295074 295074u --- NO COMMENTS
F295075 295075u --- NO COMMENTS
F295076 295076u --- NO COMMENTS
F295077 295077u --- NO COMMENTS
F295078 295078u --- NO COMMENTS
F295079 295079u --- NO COMMENTS
F295080 295080u --- NO COMMENTS
F295081 295081u --- NO COMMENTS
F295082 295082u --- NO COMMENTS
F295083 295083u --- NO COMMENTS
F295084 295084u --- NO COMMENTS
F295085 295085u --- NO COMMENTS
F295086 295086u --- NO COMMENTS
F295087 295087u --- NO COMMENTS
F2950 2950u --- NO COMMENTS
F295112 295112u --- NO COMMENTS
F295113 295113u --- NO COMMENTS
F295114 295114u --- NO COMMENTS
F295115 295115u --- NO COMMENTS
F295116 295116u --- NO COMMENTS
F295117 295117u --- NO COMMENTS
F295118 295118u --- NO COMMENTS
F295119 295119u --- NO COMMENTS
F295120 295120u --- NO COMMENTS
F295121 295121u --- NO COMMENTS
F295122 295122u --- NO COMMENTS
F295123 295123u --- NO COMMENTS
F295124 295124u --- NO COMMENTS
F295125 295125u --- NO COMMENTS
F295126 295126u --- NO COMMENTS
F295127 295127u --- NO COMMENTS
F295200 295200u --- NO COMMENTS
F295201 295201u --- NO COMMENTS
F295202 295202u --- NO COMMENTS
F295203 295203u --- NO COMMENTS
F295204 295204u --- NO COMMENTS
F295205 295205u --- NO COMMENTS
F295206 295206u --- NO COMMENTS
F295207 295207u --- NO COMMENTS
F295208 295208u --- NO COMMENTS
F295209 295209u --- NO COMMENTS
F295210 295210u --- NO COMMENTS
F295211 295211u --- NO COMMENTS
F295212 295212u --- NO COMMENTS
F295213 295213u --- NO COMMENTS
F295214 295214u --- NO COMMENTS
F295215 295215u --- NO COMMENTS
F295216 295216u --- NO COMMENTS
F295217 295217u --- NO COMMENTS
F295218 295218u --- NO COMMENTS
F295219 295219u --- NO COMMENTS
F295220 295220u --- NO COMMENTS
F295221 295221u --- NO COMMENTS
F295222 295222u --- NO COMMENTS
F295223 295223u --- NO COMMENTS
F295224 295224u --- NO COMMENTS
F295225 295225u --- NO COMMENTS
F295226 295226u --- NO COMMENTS
F295227 295227u --- NO COMMENTS
F295228 295228u --- NO COMMENTS
F295229 295229u --- NO COMMENTS
F295230 295230u --- NO COMMENTS
F295231 295231u --- NO COMMENTS
F295264 295264u --- NO COMMENTS
F295265 295265u --- NO COMMENTS
F295266 295266u --- NO COMMENTS
F295267 295267u --- NO COMMENTS
F295268 295268u --- NO COMMENTS
F295269 295269u --- NO COMMENTS
F295270 295270u --- NO COMMENTS
F295271 295271u --- NO COMMENTS
F295320 295320u --- NO COMMENTS
F295321 295321u --- NO COMMENTS
F295322 295322u --- NO COMMENTS
F295323 295323u --- NO COMMENTS
F295324 295324u --- NO COMMENTS
F295325 295325u --- NO COMMENTS
F295326 295326u --- NO COMMENTS
F295327 295327u --- NO COMMENTS
F295336 295336u --- NO COMMENTS
F295337 295337u --- NO COMMENTS
F295338 295338u --- NO COMMENTS
F295339 295339u --- NO COMMENTS
F295340 295340u --- NO COMMENTS
F295341 295341u --- NO COMMENTS
F295342 295342u --- NO COMMENTS
F295343 295343u --- NO COMMENTS
F295344 295344u --- NO COMMENTS
F295345 295345u --- NO COMMENTS
F295346 295346u --- NO COMMENTS
F295347 295347u --- NO COMMENTS
F295348 295348u --- NO COMMENTS
F295349 295349u --- NO COMMENTS
F295350 295350u --- NO COMMENTS
F295351 295351u --- NO COMMENTS
F295352 295352u --- NO COMMENTS
F295353 295353u --- NO COMMENTS
F295354 295354u --- NO COMMENTS
F295355 295355u --- NO COMMENTS
F295356 295356u --- NO COMMENTS
F295357 295357u --- NO COMMENTS
F295358 295358u --- NO COMMENTS
F295359 295359u --- NO COMMENTS
F295360 295360u --- NO COMMENTS
F295361 295361u --- NO COMMENTS
F295362 295362u --- NO COMMENTS
F295363 295363u --- NO COMMENTS
F295364 295364u --- NO COMMENTS
F295365 295365u --- NO COMMENTS
F295366 295366u --- NO COMMENTS
F295367 295367u --- NO COMMENTS
F295368 295368u --- NO COMMENTS
F295369 295369u --- NO COMMENTS
F295370 295370u --- NO COMMENTS
F295371 295371u --- NO COMMENTS
F295372 295372u --- NO COMMENTS
F295373 295373u --- NO COMMENTS
F295374 295374u --- NO COMMENTS
F295375 295375u --- NO COMMENTS
F295400 295400u --- NO COMMENTS
F295401 295401u --- NO COMMENTS
F295402 295402u --- NO COMMENTS
F295403 295403u --- NO COMMENTS
F295404 295404u --- NO COMMENTS
F295405 295405u --- NO COMMENTS
F295406 295406u --- NO COMMENTS
F295407 295407u --- NO COMMENTS
F295408 295408u --- NO COMMENTS
F295409 295409u --- NO COMMENTS
F295410 295410u --- NO COMMENTS
F295411 295411u --- NO COMMENTS
F295412 295412u --- NO COMMENTS
F295413 295413u --- NO COMMENTS
F295414 295414u --- NO COMMENTS
F295415 295415u --- NO COMMENTS
F295488 295488u --- NO COMMENTS
F295489 295489u --- NO COMMENTS
F295490 295490u --- NO COMMENTS
F295491 295491u --- NO COMMENTS
F295492 295492u --- NO COMMENTS
F295493 295493u --- NO COMMENTS
F295494 295494u --- NO COMMENTS
F295495 295495u --- NO COMMENTS
F295496 295496u --- NO COMMENTS
F295497 295497u --- NO COMMENTS
F295498 295498u --- NO COMMENTS
F295499 295499u --- NO COMMENTS
F295500 295500u --- NO COMMENTS
F295501 295501u --- NO COMMENTS
F295502 295502u --- NO COMMENTS
F295503 295503u --- NO COMMENTS
F295504 295504u --- NO COMMENTS
F295505 295505u --- NO COMMENTS
F295506 295506u --- NO COMMENTS
F295507 295507u --- NO COMMENTS
F295508 295508u --- NO COMMENTS
F295509 295509u --- NO COMMENTS
F295510 295510u --- NO COMMENTS
F295511 295511u --- NO COMMENTS
F295512 295512u --- NO COMMENTS
F295513 295513u --- NO COMMENTS
F295514 295514u --- NO COMMENTS
F295515 295515u --- NO COMMENTS
F295516 295516u --- NO COMMENTS
F295517 295517u --- NO COMMENTS
F295518 295518u --- NO COMMENTS
F295519 295519u --- NO COMMENTS
F295552 295552u --- NO COMMENTS
F295553 295553u --- NO COMMENTS
F295554 295554u --- NO COMMENTS
F295555 295555u --- NO COMMENTS
F295556 295556u --- NO COMMENTS
F295557 295557u --- NO COMMENTS
F295558 295558u --- NO COMMENTS
F295559 295559u --- NO COMMENTS
F295608 295608u --- NO COMMENTS
F295609 295609u --- NO COMMENTS
F295610 295610u --- NO COMMENTS
F295611 295611u --- NO COMMENTS
F295612 295612u --- NO COMMENTS
F295613 295613u --- NO COMMENTS
F295614 295614u --- NO COMMENTS
F295615 295615u --- NO COMMENTS
F295624 295624u --- NO COMMENTS
F295625 295625u --- NO COMMENTS
F295626 295626u --- NO COMMENTS
F295627 295627u --- NO COMMENTS
F295628 295628u --- NO COMMENTS
F295629 295629u --- NO COMMENTS
F295630 295630u --- NO COMMENTS
F295631 295631u --- NO COMMENTS
F295632 295632u --- NO COMMENTS
F295633 295633u --- NO COMMENTS
F295634 295634u --- NO COMMENTS
F295635 295635u --- NO COMMENTS
F295636 295636u --- NO COMMENTS
F295637 295637u --- NO COMMENTS
F295638 295638u --- NO COMMENTS
F295639 295639u --- NO COMMENTS
F295640 295640u --- NO COMMENTS
F295641 295641u --- NO COMMENTS
F295642 295642u --- NO COMMENTS
F295643 295643u --- NO COMMENTS
F295644 295644u --- NO COMMENTS
F295645 295645u --- NO COMMENTS
F295646 295646u --- NO COMMENTS
F295647 295647u --- NO COMMENTS
F295648 295648u --- NO COMMENTS
F295649 295649u --- NO COMMENTS
F295650 295650u --- NO COMMENTS
F295651 295651u --- NO COMMENTS
F295652 295652u --- NO COMMENTS
F295653 295653u --- NO COMMENTS
F295654 295654u --- NO COMMENTS
F295655 295655u --- NO COMMENTS
F295656 295656u --- NO COMMENTS
F295657 295657u --- NO COMMENTS
F295658 295658u --- NO COMMENTS
F295659 295659u --- NO COMMENTS
F295660 295660u --- NO COMMENTS
F295661 295661u --- NO COMMENTS
F295662 295662u --- NO COMMENTS
F295663 295663u --- NO COMMENTS
F295688 295688u --- NO COMMENTS
F295689 295689u --- NO COMMENTS
F295690 295690u --- NO COMMENTS
F295691 295691u --- NO COMMENTS
F295692 295692u --- NO COMMENTS
F295693 295693u --- NO COMMENTS
F295694 295694u --- NO COMMENTS
F295695 295695u --- NO COMMENTS
F295696 295696u --- NO COMMENTS
F295697 295697u --- NO COMMENTS
F295698 295698u --- NO COMMENTS
F295699 295699u --- NO COMMENTS
F295700 295700u --- NO COMMENTS
F295701 295701u --- NO COMMENTS
F295702 295702u --- NO COMMENTS
F295703 295703u --- NO COMMENTS
F295776 295776u --- NO COMMENTS
F295777 295777u --- NO COMMENTS
F295778 295778u --- NO COMMENTS
F295779 295779u --- NO COMMENTS
F295780 295780u --- NO COMMENTS
F295781 295781u --- NO COMMENTS
F295782 295782u --- NO COMMENTS
F295783 295783u --- NO COMMENTS
F295784 295784u --- NO COMMENTS
F295785 295785u --- NO COMMENTS
F295786 295786u --- NO COMMENTS
F295787 295787u --- NO COMMENTS
F295788 295788u --- NO COMMENTS
F295789 295789u --- NO COMMENTS
F295790 295790u --- NO COMMENTS
F295791 295791u --- NO COMMENTS
F295792 295792u --- NO COMMENTS
F295793 295793u --- NO COMMENTS
F295794 295794u --- NO COMMENTS
F295795 295795u --- NO COMMENTS
F295796 295796u --- NO COMMENTS
F295797 295797u --- NO COMMENTS
F295798 295798u --- NO COMMENTS
F295799 295799u --- NO COMMENTS
F295800 295800u --- NO COMMENTS
F295801 295801u --- NO COMMENTS
F295802 295802u --- NO COMMENTS
F295803 295803u --- NO COMMENTS
F295804 295804u --- NO COMMENTS
F295805 295805u --- NO COMMENTS
F295806 295806u --- NO COMMENTS
F295807 295807u --- NO COMMENTS
F295840 295840u --- NO COMMENTS
F295841 295841u --- NO COMMENTS
F295842 295842u --- NO COMMENTS
F295843 295843u --- NO COMMENTS
F295844 295844u --- NO COMMENTS
F295845 295845u --- NO COMMENTS
F295846 295846u --- NO COMMENTS
F295847 295847u --- NO COMMENTS
F2958 2958u --- NO COMMENTS
F2959 2959u --- NO COMMENTS
F2960 2960u --- NO COMMENTS
F296104 296104u --- NO COMMENTS
F296105 296105u --- NO COMMENTS
F296106 296106u --- NO COMMENTS
F296107 296107u --- NO COMMENTS
F296108 296108u --- NO COMMENTS
F296109 296109u --- NO COMMENTS
F296110 296110u --- NO COMMENTS
F296111 296111u --- NO COMMENTS
F296120 296120u --- NO COMMENTS
F296121 296121u --- NO COMMENTS
F296122 296122u --- NO COMMENTS
F296123 296123u --- NO COMMENTS
F296124 296124u --- NO COMMENTS
F296125 296125u --- NO COMMENTS
F296126 296126u --- NO COMMENTS
F296127 296127u --- NO COMMENTS
F296128 296128u --- NO COMMENTS
F296129 296129u --- NO COMMENTS
F296130 296130u --- NO COMMENTS
F296131 296131u --- NO COMMENTS
F296132 296132u --- NO COMMENTS
F296133 296133u --- NO COMMENTS
F296134 296134u --- NO COMMENTS
F296135 296135u --- NO COMMENTS
F296136 296136u --- NO COMMENTS
F296137 296137u --- NO COMMENTS
F296138 296138u --- NO COMMENTS
F296139 296139u --- NO COMMENTS
F296140 296140u --- NO COMMENTS
F296141 296141u --- NO COMMENTS
F296142 296142u --- NO COMMENTS
F296143 296143u --- NO COMMENTS
F296144 296144u --- NO COMMENTS
F296145 296145u --- NO COMMENTS
F296146 296146u --- NO COMMENTS
F296147 296147u --- NO COMMENTS
F296148 296148u --- NO COMMENTS
F296149 296149u --- NO COMMENTS
F296150 296150u --- NO COMMENTS
F296151 296151u --- NO COMMENTS
F296152 296152u --- NO COMMENTS
F296153 296153u --- NO COMMENTS
F296154 296154u --- NO COMMENTS
F296155 296155u --- NO COMMENTS
F296156 296156u --- NO COMMENTS
F296157 296157u --- NO COMMENTS
F296158 296158u --- NO COMMENTS
F296159 296159u --- NO COMMENTS
F296184 296184u --- NO COMMENTS
F296185 296185u --- NO COMMENTS
F296186 296186u --- NO COMMENTS
F296187 296187u --- NO COMMENTS
F296188 296188u --- NO COMMENTS
F296189 296189u --- NO COMMENTS
F296190 296190u --- NO COMMENTS
F296191 296191u --- NO COMMENTS
F296192 296192u --- NO COMMENTS
F296193 296193u --- NO COMMENTS
F296194 296194u --- NO COMMENTS
F296195 296195u --- NO COMMENTS
F296196 296196u --- NO COMMENTS
F296197 296197u --- NO COMMENTS
F296198 296198u --- NO COMMENTS
F296199 296199u --- NO COMMENTS
F2961 2961u --- NO COMMENTS
F296272 296272u --- NO COMMENTS
F296273 296273u --- NO COMMENTS
F296274 296274u --- NO COMMENTS
F296275 296275u --- NO COMMENTS
F296276 296276u --- NO COMMENTS
F296277 296277u --- NO COMMENTS
F296278 296278u --- NO COMMENTS
F296279 296279u --- NO COMMENTS
F296280 296280u --- NO COMMENTS
F296281 296281u --- NO COMMENTS
F296282 296282u --- NO COMMENTS
F296283 296283u --- NO COMMENTS
F296284 296284u --- NO COMMENTS
F296285 296285u --- NO COMMENTS
F296286 296286u --- NO COMMENTS
F296287 296287u --- NO COMMENTS
F296288 296288u --- NO COMMENTS
F296289 296289u --- NO COMMENTS
F296290 296290u --- NO COMMENTS
F296291 296291u --- NO COMMENTS
F296292 296292u --- NO COMMENTS
F296293 296293u --- NO COMMENTS
F296294 296294u --- NO COMMENTS
F296295 296295u --- NO COMMENTS
F296296 296296u --- NO COMMENTS
F296297 296297u --- NO COMMENTS
F296298 296298u --- NO COMMENTS
F296299 296299u --- NO COMMENTS
F2962 2962u --- NO COMMENTS
F296300 296300u --- NO COMMENTS
F296301 296301u --- NO COMMENTS
F296302 296302u --- NO COMMENTS
F296303 296303u --- NO COMMENTS
F296336 296336u --- NO COMMENTS
F296337 296337u --- NO COMMENTS
F296338 296338u --- NO COMMENTS
F296339 296339u --- NO COMMENTS
F296340 296340u --- NO COMMENTS
F296341 296341u --- NO COMMENTS
F296342 296342u --- NO COMMENTS
F296343 296343u --- NO COMMENTS
F296392 296392u --- NO COMMENTS
F296393 296393u --- NO COMMENTS
F296394 296394u --- NO COMMENTS
F296395 296395u --- NO COMMENTS
F296396 296396u --- NO COMMENTS
F296397 296397u --- NO COMMENTS
F296398 296398u --- NO COMMENTS
F296399 296399u --- NO COMMENTS
F2963 2963u --- NO COMMENTS
F296408 296408u --- NO COMMENTS
F296409 296409u --- NO COMMENTS
F296410 296410u --- NO COMMENTS
F296411 296411u --- NO COMMENTS
F296412 296412u --- NO COMMENTS
F296413 296413u --- NO COMMENTS
F296414 296414u --- NO COMMENTS
F296415 296415u --- NO COMMENTS
F296416 296416u --- NO COMMENTS
F296417 296417u --- NO COMMENTS
F296418 296418u --- NO COMMENTS
F296419 296419u --- NO COMMENTS
F296420 296420u --- NO COMMENTS
F296421 296421u --- NO COMMENTS
F296422 296422u --- NO COMMENTS
F296423 296423u --- NO COMMENTS
F296424 296424u --- NO COMMENTS
F296425 296425u --- NO COMMENTS
F296426 296426u --- NO COMMENTS
F296427 296427u --- NO COMMENTS
F296428 296428u --- NO COMMENTS
F296429 296429u --- NO COMMENTS
F296430 296430u --- NO COMMENTS
F296431 296431u --- NO COMMENTS
F296432 296432u --- NO COMMENTS
F296433 296433u --- NO COMMENTS
F296434 296434u --- NO COMMENTS
F296435 296435u --- NO COMMENTS
F296436 296436u --- NO COMMENTS
F296437 296437u --- NO COMMENTS
F296438 296438u --- NO COMMENTS
F296439 296439u --- NO COMMENTS
F296440 296440u --- NO COMMENTS
F296441 296441u --- NO COMMENTS
F296442 296442u --- NO COMMENTS
F296443 296443u --- NO COMMENTS
F296444 296444u --- NO COMMENTS
F296445 296445u --- NO COMMENTS
F296446 296446u --- NO COMMENTS
F296447 296447u --- NO COMMENTS
F296472 296472u --- NO COMMENTS
F296473 296473u --- NO COMMENTS
F296474 296474u --- NO COMMENTS
F296475 296475u --- NO COMMENTS
F296476 296476u --- NO COMMENTS
F296477 296477u --- NO COMMENTS
F296478 296478u --- NO COMMENTS
F296479 296479u --- NO COMMENTS
F296480 296480u --- NO COMMENTS
F296481 296481u --- NO COMMENTS
F296482 296482u --- NO COMMENTS
F296483 296483u --- NO COMMENTS
F296484 296484u --- NO COMMENTS
F296485 296485u --- NO COMMENTS
F296486 296486u --- NO COMMENTS
F296487 296487u --- NO COMMENTS
F2964 2964u --- NO COMMENTS
F296560 296560u --- NO COMMENTS
F296561 296561u --- NO COMMENTS
F296562 296562u --- NO COMMENTS
F296563 296563u --- NO COMMENTS
F296564 296564u --- NO COMMENTS
F296565 296565u --- NO COMMENTS
F296566 296566u --- NO COMMENTS
F296567 296567u --- NO COMMENTS
F296568 296568u --- NO COMMENTS
F296569 296569u --- NO COMMENTS
F296570 296570u --- NO COMMENTS
F296571 296571u --- NO COMMENTS
F296572 296572u --- NO COMMENTS
F296573 296573u --- NO COMMENTS
F296574 296574u --- NO COMMENTS
F296575 296575u --- NO COMMENTS
F296576 296576u --- NO COMMENTS
F296577 296577u --- NO COMMENTS
F296578 296578u --- NO COMMENTS
F296579 296579u --- NO COMMENTS
F296580 296580u --- NO COMMENTS
F296581 296581u --- NO COMMENTS
F296582 296582u --- NO COMMENTS
F296583 296583u --- NO COMMENTS
F296584 296584u --- NO COMMENTS
F296585 296585u --- NO COMMENTS
F296586 296586u --- NO COMMENTS
F296587 296587u --- NO COMMENTS
F296588 296588u --- NO COMMENTS
F296589 296589u --- NO COMMENTS
F296590 296590u --- NO COMMENTS
F296591 296591u --- NO COMMENTS
F296624 296624u --- NO COMMENTS
F296625 296625u --- NO COMMENTS
F296626 296626u --- NO COMMENTS
F296627 296627u --- NO COMMENTS
F296628 296628u --- NO COMMENTS
F296629 296629u --- NO COMMENTS
F296630 296630u --- NO COMMENTS
F296631 296631u --- NO COMMENTS
F296680 296680u --- NO COMMENTS
F296681 296681u --- NO COMMENTS
F296682 296682u --- NO COMMENTS
F296683 296683u --- NO COMMENTS
F296684 296684u --- NO COMMENTS
F296685 296685u --- NO COMMENTS
F296686 296686u --- NO COMMENTS
F296687 296687u --- NO COMMENTS
F296696 296696u --- NO COMMENTS
F296697 296697u --- NO COMMENTS
F296698 296698u --- NO COMMENTS
F296699 296699u --- NO COMMENTS
F2966 2966u --- NO COMMENTS
F296700 296700u --- NO COMMENTS
F296701 296701u --- NO COMMENTS
F296702 296702u --- NO COMMENTS
F296703 296703u --- NO COMMENTS
F296704 296704u --- NO COMMENTS
F296705 296705u --- NO COMMENTS
F296706 296706u --- NO COMMENTS
F296707 296707u --- NO COMMENTS
F296708 296708u --- NO COMMENTS
F296709 296709u --- NO COMMENTS
F296710 296710u --- NO COMMENTS
F296711 296711u --- NO COMMENTS
F296712 296712u --- NO COMMENTS
F296713 296713u --- NO COMMENTS
F296714 296714u --- NO COMMENTS
F296715 296715u --- NO COMMENTS
F296716 296716u --- NO COMMENTS
F296717 296717u --- NO COMMENTS
F296718 296718u --- NO COMMENTS
F296719 296719u --- NO COMMENTS
F296720 296720u --- NO COMMENTS
F296721 296721u --- NO COMMENTS
F296722 296722u --- NO COMMENTS
F296723 296723u --- NO COMMENTS
F296724 296724u --- NO COMMENTS
F296725 296725u --- NO COMMENTS
F296726 296726u --- NO COMMENTS
F296727 296727u --- NO COMMENTS
F296728 296728u --- NO COMMENTS
F296729 296729u --- NO COMMENTS
F296730 296730u --- NO COMMENTS
F296731 296731u --- NO COMMENTS
F296732 296732u --- NO COMMENTS
F296733 296733u --- NO COMMENTS
F296734 296734u --- NO COMMENTS
F296735 296735u --- NO COMMENTS
F296760 296760u --- NO COMMENTS
F296761 296761u --- NO COMMENTS
F296762 296762u --- NO COMMENTS
F296763 296763u --- NO COMMENTS
F296764 296764u --- NO COMMENTS
F296765 296765u --- NO COMMENTS
F296766 296766u --- NO COMMENTS
F296767 296767u --- NO COMMENTS
F296768 296768u --- NO COMMENTS
F296769 296769u --- NO COMMENTS
F296770 296770u --- NO COMMENTS
F296771 296771u --- NO COMMENTS
F296772 296772u --- NO COMMENTS
F296773 296773u --- NO COMMENTS
F296774 296774u --- NO COMMENTS
F296775 296775u --- NO COMMENTS
F2967 2967u --- NO COMMENTS
F296848 296848u --- NO COMMENTS
F296849 296849u --- NO COMMENTS
F296850 296850u --- NO COMMENTS
F296851 296851u --- NO COMMENTS
F296852 296852u --- NO COMMENTS
F296853 296853u --- NO COMMENTS
F296854 296854u --- NO COMMENTS
F296855 296855u --- NO COMMENTS
F296856 296856u --- NO COMMENTS
F296857 296857u --- NO COMMENTS
F296858 296858u --- NO COMMENTS
F296859 296859u --- NO COMMENTS
F296860 296860u --- NO COMMENTS
F296861 296861u --- NO COMMENTS
F296862 296862u --- NO COMMENTS
F296863 296863u --- NO COMMENTS
F296864 296864u --- NO COMMENTS
F296865 296865u --- NO COMMENTS
F296866 296866u --- NO COMMENTS
F296867 296867u --- NO COMMENTS
F296868 296868u --- NO COMMENTS
F296869 296869u --- NO COMMENTS
F296870 296870u --- NO COMMENTS
F296871 296871u --- NO COMMENTS
F296872 296872u --- NO COMMENTS
F296873 296873u --- NO COMMENTS
F296874 296874u --- NO COMMENTS
F296875 296875u --- NO COMMENTS
F296876 296876u --- NO COMMENTS
F296877 296877u --- NO COMMENTS
F296878 296878u --- NO COMMENTS
F296879 296879u --- NO COMMENTS
F2968 2968u --- NO COMMENTS
F296912 296912u --- NO COMMENTS
F296913 296913u --- NO COMMENTS
F296914 296914u --- NO COMMENTS
F296915 296915u --- NO COMMENTS
F296916 296916u --- NO COMMENTS
F296917 296917u --- NO COMMENTS
F296918 296918u --- NO COMMENTS
F296919 296919u --- NO COMMENTS
F296968 296968u --- NO COMMENTS
F296969 296969u --- NO COMMENTS
F296970 296970u --- NO COMMENTS
F296971 296971u --- NO COMMENTS
F296972 296972u --- NO COMMENTS
F296973 296973u --- NO COMMENTS
F296974 296974u --- NO COMMENTS
F296975 296975u --- NO COMMENTS
F296984 296984u --- NO COMMENTS
F296985 296985u --- NO COMMENTS
F296986 296986u --- NO COMMENTS
F296987 296987u --- NO COMMENTS
F296988 296988u --- NO COMMENTS
F296989 296989u --- NO COMMENTS
F296990 296990u --- NO COMMENTS
F296991 296991u --- NO COMMENTS
F296992 296992u --- NO COMMENTS
F296993 296993u --- NO COMMENTS
F296994 296994u --- NO COMMENTS
F296995 296995u --- NO COMMENTS
F296996 296996u --- NO COMMENTS
F296997 296997u --- NO COMMENTS
F296998 296998u --- NO COMMENTS
F296999 296999u --- NO COMMENTS
F2969 2969u --- NO COMMENTS
F297000 297000u --- NO COMMENTS
F297001 297001u --- NO COMMENTS
F297002 297002u --- NO COMMENTS
F297003 297003u --- NO COMMENTS
F297004 297004u --- NO COMMENTS
F297005 297005u --- NO COMMENTS
F297006 297006u --- NO COMMENTS
F297007 297007u --- NO COMMENTS
F297008 297008u --- NO COMMENTS
F297009 297009u --- NO COMMENTS
F297010 297010u --- NO COMMENTS
F297011 297011u --- NO COMMENTS
F297012 297012u --- NO COMMENTS
F297013 297013u --- NO COMMENTS
F297014 297014u --- NO COMMENTS
F297015 297015u --- NO COMMENTS
F297016 297016u --- NO COMMENTS
F297017 297017u --- NO COMMENTS
F297018 297018u --- NO COMMENTS
F297019 297019u --- NO COMMENTS
F297020 297020u --- NO COMMENTS
F297021 297021u --- NO COMMENTS
F297022 297022u --- NO COMMENTS
F297023 297023u --- NO COMMENTS
F297048 297048u --- NO COMMENTS
F297049 297049u --- NO COMMENTS
F297050 297050u --- NO COMMENTS
F297051 297051u --- NO COMMENTS
F297052 297052u --- NO COMMENTS
F297053 297053u --- NO COMMENTS
F297054 297054u --- NO COMMENTS
F297055 297055u --- NO COMMENTS
F297056 297056u --- NO COMMENTS
F297057 297057u --- NO COMMENTS
F297058 297058u --- NO COMMENTS
F297059 297059u --- NO COMMENTS
F297060 297060u --- NO COMMENTS
F297061 297061u --- NO COMMENTS
F297062 297062u --- NO COMMENTS
F297063 297063u --- NO COMMENTS
F297136 297136u --- NO COMMENTS
F297137 297137u --- NO COMMENTS
F297138 297138u --- NO COMMENTS
F297139 297139u --- NO COMMENTS
F297140 297140u --- NO COMMENTS
F297141 297141u --- NO COMMENTS
F297142 297142u --- NO COMMENTS
F297143 297143u --- NO COMMENTS
F297144 297144u --- NO COMMENTS
F297145 297145u --- NO COMMENTS
F297146 297146u --- NO COMMENTS
F297147 297147u --- NO COMMENTS
F297148 297148u --- NO COMMENTS
F297149 297149u --- NO COMMENTS
F297150 297150u --- NO COMMENTS
F297151 297151u --- NO COMMENTS
F297152 297152u --- NO COMMENTS
F297153 297153u --- NO COMMENTS
F297154 297154u --- NO COMMENTS
F297155 297155u --- NO COMMENTS
F297156 297156u --- NO COMMENTS
F297157 297157u --- NO COMMENTS
F297158 297158u --- NO COMMENTS
F297159 297159u --- NO COMMENTS
F297160 297160u --- NO COMMENTS
F297161 297161u --- NO COMMENTS
F297162 297162u --- NO COMMENTS
F297163 297163u --- NO COMMENTS
F297164 297164u --- NO COMMENTS
F297165 297165u --- NO COMMENTS
F297166 297166u --- NO COMMENTS
F297167 297167u --- NO COMMENTS
F297200 297200u --- NO COMMENTS
F297201 297201u --- NO COMMENTS
F297202 297202u --- NO COMMENTS
F297203 297203u --- NO COMMENTS
F297204 297204u --- NO COMMENTS
F297205 297205u --- NO COMMENTS
F297206 297206u --- NO COMMENTS
F297207 297207u --- NO COMMENTS
F2972 2972u --- NO COMMENTS
F2973 2973u --- NO COMMENTS
F2974 2974u --- NO COMMENTS
F2975 2975u --- NO COMMENTS
F2977 2977u --- NO COMMENTS
F2978 2978u --- NO COMMENTS
F2980 2980u --- NO COMMENTS
F2981 2981u --- NO COMMENTS
F2982 2982u --- NO COMMENTS
F2984 2984u --- NO COMMENTS
F2985 2985u --- NO COMMENTS
F2986 2986u --- NO COMMENTS
F2987 2987u --- NO COMMENTS
F2990 2990u --- NO COMMENTS
F2991 2991u --- NO COMMENTS
F2992 2992u --- NO COMMENTS
F2995 2995u --- NO COMMENTS
F2996 2996u --- NO COMMENTS
F2998 2998u --- NO COMMENTS
F2999 2999u --- NO COMMENTS
F0299 299u --- NO COMMENTS
F3000 3000u --- NO COMMENTS
F3001 3001u --- NO COMMENTS
F3002 3002u --- NO COMMENTS
F3007 3007u --- NO COMMENTS
F3010 3010u --- NO COMMENTS
F3011 3011u --- NO COMMENTS
F3013 3013u --- NO COMMENTS
F3014 3014u --- NO COMMENTS
F301616 301616u --- NO COMMENTS
F301617 301617u --- NO COMMENTS
F301618 301618u --- NO COMMENTS
F301619 301619u --- NO COMMENTS
F301620 301620u --- NO COMMENTS
F301621 301621u --- NO COMMENTS
F301622 301622u --- NO COMMENTS
F301623 301623u --- NO COMMENTS
F301632 301632u --- NO COMMENTS
F301633 301633u --- NO COMMENTS
F301634 301634u --- NO COMMENTS
F301635 301635u --- NO COMMENTS
F301636 301636u --- NO COMMENTS
F301637 301637u --- NO COMMENTS
F301638 301638u --- NO COMMENTS
F301639 301639u --- NO COMMENTS
F301640 301640u --- NO COMMENTS
F301641 301641u --- NO COMMENTS
F301642 301642u --- NO COMMENTS
F301643 301643u --- NO COMMENTS
F301644 301644u --- NO COMMENTS
F301645 301645u --- NO COMMENTS
F301646 301646u --- NO COMMENTS
F301647 301647u --- NO COMMENTS
F301648 301648u --- NO COMMENTS
F301649 301649u --- NO COMMENTS
F301650 301650u --- NO COMMENTS
F301651 301651u --- NO COMMENTS
F301652 301652u --- NO COMMENTS
F301653 301653u --- NO COMMENTS
F301654 301654u --- NO COMMENTS
F301655 301655u --- NO COMMENTS
F301656 301656u --- NO COMMENTS
F301657 301657u --- NO COMMENTS
F301658 301658u --- NO COMMENTS
F301659 301659u --- NO COMMENTS
F301660 301660u --- NO COMMENTS
F301661 301661u --- NO COMMENTS
F301662 301662u --- NO COMMENTS
F301663 301663u --- NO COMMENTS
F301664 301664u --- NO COMMENTS
F301665 301665u --- NO COMMENTS
F301666 301666u --- NO COMMENTS
F301667 301667u --- NO COMMENTS
F301668 301668u --- NO COMMENTS
F301669 301669u --- NO COMMENTS
F301670 301670u --- NO COMMENTS
F301671 301671u --- NO COMMENTS
F301696 301696u --- NO COMMENTS
F301697 301697u --- NO COMMENTS
F301698 301698u --- NO COMMENTS
F301699 301699u --- NO COMMENTS
F301700 301700u --- NO COMMENTS
F301701 301701u --- NO COMMENTS
F301702 301702u --- NO COMMENTS
F301703 301703u --- NO COMMENTS
F301704 301704u --- NO COMMENTS
F301705 301705u --- NO COMMENTS
F301706 301706u --- NO COMMENTS
F301707 301707u --- NO COMMENTS
F301708 301708u --- NO COMMENTS
F301709 301709u --- NO COMMENTS
F301710 301710u --- NO COMMENTS
F301711 301711u --- NO COMMENTS
F301784 301784u --- NO COMMENTS
F301785 301785u --- NO COMMENTS
F301786 301786u --- NO COMMENTS
F301787 301787u --- NO COMMENTS
F301788 301788u --- NO COMMENTS
F301789 301789u --- NO COMMENTS
F301790 301790u --- NO COMMENTS
F301791 301791u --- NO COMMENTS
F301792 301792u --- NO COMMENTS
F301793 301793u --- NO COMMENTS
F301794 301794u --- NO COMMENTS
F301795 301795u --- NO COMMENTS
F301796 301796u --- NO COMMENTS
F301797 301797u --- NO COMMENTS
F301798 301798u --- NO COMMENTS
F301799 301799u --- NO COMMENTS
F301800 301800u --- NO COMMENTS
F301801 301801u --- NO COMMENTS
F301802 301802u --- NO COMMENTS
F301803 301803u --- NO COMMENTS
F301804 301804u --- NO COMMENTS
F301805 301805u --- NO COMMENTS
F301806 301806u --- NO COMMENTS
F301807 301807u --- NO COMMENTS
F301808 301808u --- NO COMMENTS
F301809 301809u --- NO COMMENTS
F301810 301810u --- NO COMMENTS
F301811 301811u --- NO COMMENTS
F301812 301812u --- NO COMMENTS
F301813 301813u --- NO COMMENTS
F301814 301814u --- NO COMMENTS
F301815 301815u --- NO COMMENTS
F301848 301848u --- NO COMMENTS
F301849 301849u --- NO COMMENTS
F301850 301850u --- NO COMMENTS
F301851 301851u --- NO COMMENTS
F301852 301852u --- NO COMMENTS
F301853 301853u --- NO COMMENTS
F301854 301854u --- NO COMMENTS
F301855 301855u --- NO COMMENTS
F3018 3018u --- NO COMMENTS
F301904 301904u --- NO COMMENTS
F301905 301905u --- NO COMMENTS
F301906 301906u --- NO COMMENTS
F301907 301907u --- NO COMMENTS
F301908 301908u --- NO COMMENTS
F301909 301909u --- NO COMMENTS
F301910 301910u --- NO COMMENTS
F301911 301911u --- NO COMMENTS
F301920 301920u --- NO COMMENTS
F301921 301921u --- NO COMMENTS
F301922 301922u --- NO COMMENTS
F301923 301923u --- NO COMMENTS
F301924 301924u --- NO COMMENTS
F301925 301925u --- NO COMMENTS
F301926 301926u --- NO COMMENTS
F301927 301927u --- NO COMMENTS
F301928 301928u --- NO COMMENTS
F301929 301929u --- NO COMMENTS
F301930 301930u --- NO COMMENTS
F301931 301931u --- NO COMMENTS
F301932 301932u --- NO COMMENTS
F301933 301933u --- NO COMMENTS
F301934 301934u --- NO COMMENTS
F301935 301935u --- NO COMMENTS
F301936 301936u --- NO COMMENTS
F301937 301937u --- NO COMMENTS
F301938 301938u --- NO COMMENTS
F301939 301939u --- NO COMMENTS
F301940 301940u --- NO COMMENTS
F301941 301941u --- NO COMMENTS
F301942 301942u --- NO COMMENTS
F301943 301943u --- NO COMMENTS
F301944 301944u --- NO COMMENTS
F301945 301945u --- NO COMMENTS
F301946 301946u --- NO COMMENTS
F301947 301947u --- NO COMMENTS
F301948 301948u --- NO COMMENTS
F301949 301949u --- NO COMMENTS
F301950 301950u --- NO COMMENTS
F301951 301951u --- NO COMMENTS
F301952 301952u --- NO COMMENTS
F301953 301953u --- NO COMMENTS
F301954 301954u --- NO COMMENTS
F301955 301955u --- NO COMMENTS
F301956 301956u --- NO COMMENTS
F301957 301957u --- NO COMMENTS
F301958 301958u --- NO COMMENTS
F301959 301959u --- NO COMMENTS
F301984 301984u --- NO COMMENTS
F301985 301985u --- NO COMMENTS
F301986 301986u --- NO COMMENTS
F301987 301987u --- NO COMMENTS
F301988 301988u --- NO COMMENTS
F301989 301989u --- NO COMMENTS
F301990 301990u --- NO COMMENTS
F301991 301991u --- NO COMMENTS
F301992 301992u --- NO COMMENTS
F301993 301993u --- NO COMMENTS
F301994 301994u --- NO COMMENTS
F301995 301995u --- NO COMMENTS
F301996 301996u --- NO COMMENTS
F301997 301997u --- NO COMMENTS
F301998 301998u --- NO COMMENTS
F301999 301999u --- NO COMMENTS
F3019 3019u --- NO COMMENTS
F302072 302072u --- NO COMMENTS
F302073 302073u --- NO COMMENTS
F302074 302074u --- NO COMMENTS
F302075 302075u --- NO COMMENTS
F302076 302076u --- NO COMMENTS
F302077 302077u --- NO COMMENTS
F302078 302078u --- NO COMMENTS
F302079 302079u --- NO COMMENTS
F302080 302080u --- NO COMMENTS
F302081 302081u --- NO COMMENTS
F302082 302082u --- NO COMMENTS
F302083 302083u --- NO COMMENTS
F302084 302084u --- NO COMMENTS
F302085 302085u --- NO COMMENTS
F302086 302086u --- NO COMMENTS
F302087 302087u --- NO COMMENTS
F302088 302088u --- NO COMMENTS
F302089 302089u --- NO COMMENTS
F302090 302090u --- NO COMMENTS
F302091 302091u --- NO COMMENTS
F302092 302092u --- NO COMMENTS
F302093 302093u --- NO COMMENTS
F302094 302094u --- NO COMMENTS
F302095 302095u --- NO COMMENTS
F302096 302096u --- NO COMMENTS
F302097 302097u --- NO COMMENTS
F302098 302098u --- NO COMMENTS
F302099 302099u --- NO COMMENTS
F3020 3020u --- NO COMMENTS
F302100 302100u --- NO COMMENTS
F302101 302101u --- NO COMMENTS
F302102 302102u --- NO COMMENTS
F302103 302103u --- NO COMMENTS
F302136 302136u --- NO COMMENTS
F302137 302137u --- NO COMMENTS
F302138 302138u --- NO COMMENTS
F302139 302139u --- NO COMMENTS
F302140 302140u --- NO COMMENTS
F302141 302141u --- NO COMMENTS
F302142 302142u --- NO COMMENTS
F302143 302143u --- NO COMMENTS
F302256 302256u --- NO COMMENTS
F302257 302257u --- NO COMMENTS
F302258 302258u --- NO COMMENTS
F302259 302259u --- NO COMMENTS
F302260 302260u --- NO COMMENTS
F302261 302261u --- NO COMMENTS
F302262 302262u --- NO COMMENTS
F302263 302263u --- NO COMMENTS
F302264 302264u --- NO COMMENTS
F302265 302265u --- NO COMMENTS
F302266 302266u --- NO COMMENTS
F302267 302267u --- NO COMMENTS
F302268 302268u --- NO COMMENTS
F302269 302269u --- NO COMMENTS
F302270 302270u --- NO COMMENTS
F302271 302271u --- NO COMMENTS
F302272 302272u --- NO COMMENTS
F302273 302273u --- NO COMMENTS
F302274 302274u --- NO COMMENTS
F302275 302275u --- NO COMMENTS
F302276 302276u --- NO COMMENTS
F302277 302277u --- NO COMMENTS
F302278 302278u --- NO COMMENTS
F302279 302279u --- NO COMMENTS
F302280 302280u --- NO COMMENTS
F302281 302281u --- NO COMMENTS
F302282 302282u --- NO COMMENTS
F302283 302283u --- NO COMMENTS
F302284 302284u --- NO COMMENTS
F302285 302285u --- NO COMMENTS
F302286 302286u --- NO COMMENTS
F302287 302287u --- NO COMMENTS
F302320 302320u --- NO COMMENTS
F302321 302321u --- NO COMMENTS
F302322 302322u --- NO COMMENTS
F302323 302323u --- NO COMMENTS
F302324 302324u --- NO COMMENTS
F302325 302325u --- NO COMMENTS
F302326 302326u --- NO COMMENTS
F302327 302327u --- NO COMMENTS
F302376 302376u --- NO COMMENTS
F302377 302377u --- NO COMMENTS
F302378 302378u --- NO COMMENTS
F302379 302379u --- NO COMMENTS
F302380 302380u --- NO COMMENTS
F302381 302381u --- NO COMMENTS
F302382 302382u --- NO COMMENTS
F302383 302383u --- NO COMMENTS
F302384 302384u --- NO COMMENTS
F302385 302385u --- NO COMMENTS
F302386 302386u --- NO COMMENTS
F302387 302387u --- NO COMMENTS
F302388 302388u --- NO COMMENTS
F302389 302389u --- NO COMMENTS
F302390 302390u --- NO COMMENTS
F302391 302391u --- NO COMMENTS
F302392 302392u --- NO COMMENTS
F302393 302393u --- NO COMMENTS
F302394 302394u --- NO COMMENTS
F302395 302395u --- NO COMMENTS
F302396 302396u --- NO COMMENTS
F302397 302397u --- NO COMMENTS
F302398 302398u --- NO COMMENTS
F302399 302399u --- NO COMMENTS
F302400 302400u --- NO COMMENTS
F302401 302401u --- NO COMMENTS
F302402 302402u --- NO COMMENTS
F302403 302403u --- NO COMMENTS
F302404 302404u --- NO COMMENTS
F302405 302405u --- NO COMMENTS
F302406 302406u --- NO COMMENTS
F302407 302407u --- NO COMMENTS
F302440 302440u --- NO COMMENTS
F302441 302441u --- NO COMMENTS
F302442 302442u --- NO COMMENTS
F302443 302443u --- NO COMMENTS
F302444 302444u --- NO COMMENTS
F302445 302445u --- NO COMMENTS
F302446 302446u --- NO COMMENTS
F302447 302447u --- NO COMMENTS
F3024 3024u --- NO COMMENTS
F3026 3026u --- NO COMMENTS
F3027 3027u --- NO COMMENTS
F3028 3028u --- NO COMMENTS
F3029 3029u --- NO COMMENTS
F0302 302u --- NO COMMENTS
F3031 3031u --- NO COMMENTS
F303472 303472u --- NO COMMENTS
F303473 303473u --- NO COMMENTS
F303474 303474u --- NO COMMENTS
F303475 303475u --- NO COMMENTS
F303476 303476u --- NO COMMENTS
F303477 303477u --- NO COMMENTS
F303478 303478u --- NO COMMENTS
F303479 303479u --- NO COMMENTS
F303488 303488u --- NO COMMENTS
F303489 303489u --- NO COMMENTS
F303490 303490u --- NO COMMENTS
F303491 303491u --- NO COMMENTS
F303492 303492u --- NO COMMENTS
F303493 303493u --- NO COMMENTS
F303494 303494u --- NO COMMENTS
F303495 303495u --- NO COMMENTS
F303496 303496u --- NO COMMENTS
F303497 303497u --- NO COMMENTS
F303498 303498u --- NO COMMENTS
F303499 303499u --- NO COMMENTS
F303500 303500u --- NO COMMENTS
F303501 303501u --- NO COMMENTS
F303502 303502u --- NO COMMENTS
F303503 303503u --- NO COMMENTS
F303504 303504u --- NO COMMENTS
F303505 303505u --- NO COMMENTS
F303506 303506u --- NO COMMENTS
F303507 303507u --- NO COMMENTS
F303508 303508u --- NO COMMENTS
F303509 303509u --- NO COMMENTS
F303510 303510u --- NO COMMENTS
F303511 303511u --- NO COMMENTS
F303512 303512u --- NO COMMENTS
F303513 303513u --- NO COMMENTS
F303514 303514u --- NO COMMENTS
F303515 303515u --- NO COMMENTS
F303516 303516u --- NO COMMENTS
F303517 303517u --- NO COMMENTS
F303518 303518u --- NO COMMENTS
F303519 303519u --- NO COMMENTS
F303520 303520u --- NO COMMENTS
F303521 303521u --- NO COMMENTS
F303522 303522u --- NO COMMENTS
F303523 303523u --- NO COMMENTS
F303524 303524u --- NO COMMENTS
F303525 303525u --- NO COMMENTS
F303526 303526u --- NO COMMENTS
F303527 303527u --- NO COMMENTS
F303552 303552u --- NO COMMENTS
F303553 303553u --- NO COMMENTS
F303554 303554u --- NO COMMENTS
F303555 303555u --- NO COMMENTS
F303556 303556u --- NO COMMENTS
F303557 303557u --- NO COMMENTS
F303558 303558u --- NO COMMENTS
F303559 303559u --- NO COMMENTS
F303560 303560u --- NO COMMENTS
F303561 303561u --- NO COMMENTS
F303562 303562u --- NO COMMENTS
F303563 303563u --- NO COMMENTS
F303564 303564u --- NO COMMENTS
F303565 303565u --- NO COMMENTS
F303566 303566u --- NO COMMENTS
F303567 303567u --- NO COMMENTS
F303640 303640u --- NO COMMENTS
F303641 303641u --- NO COMMENTS
F303642 303642u --- NO COMMENTS
F303643 303643u --- NO COMMENTS
F303644 303644u --- NO COMMENTS
F303645 303645u --- NO COMMENTS
F303646 303646u --- NO COMMENTS
F303647 303647u --- NO COMMENTS
F303648 303648u --- NO COMMENTS
F303649 303649u --- NO COMMENTS
F303650 303650u --- NO COMMENTS
F303651 303651u --- NO COMMENTS
F303652 303652u --- NO COMMENTS
F303653 303653u --- NO COMMENTS
F303654 303654u --- NO COMMENTS
F303655 303655u --- NO COMMENTS
F303680 303680u --- NO COMMENTS
F303681 303681u --- NO COMMENTS
F303682 303682u --- NO COMMENTS
F303683 303683u --- NO COMMENTS
F303684 303684u --- NO COMMENTS
F303685 303685u --- NO COMMENTS
F303686 303686u --- NO COMMENTS
F303687 303687u --- NO COMMENTS
F303688 303688u --- NO COMMENTS
F303689 303689u --- NO COMMENTS
F303690 303690u --- NO COMMENTS
F303691 303691u --- NO COMMENTS
F303692 303692u --- NO COMMENTS
F303693 303693u --- NO COMMENTS
F303694 303694u --- NO COMMENTS
F303695 303695u --- NO COMMENTS
F3036 3036u --- NO COMMENTS
F303744 303744u --- NO COMMENTS
F303745 303745u --- NO COMMENTS
F303746 303746u --- NO COMMENTS
F303747 303747u --- NO COMMENTS
F303748 303748u --- NO COMMENTS
F303749 303749u --- NO COMMENTS
F303750 303750u --- NO COMMENTS
F303751 303751u --- NO COMMENTS
F303752 303752u --- NO COMMENTS
F303753 303753u --- NO COMMENTS
F303754 303754u --- NO COMMENTS
F303755 303755u --- NO COMMENTS
F303756 303756u --- NO COMMENTS
F303757 303757u --- NO COMMENTS
F303758 303758u --- NO COMMENTS
F303759 303759u --- NO COMMENTS
F303760 303760u --- NO COMMENTS
F303761 303761u --- NO COMMENTS
F303762 303762u --- NO COMMENTS
F303763 303763u --- NO COMMENTS
F303764 303764u --- NO COMMENTS
F303765 303765u --- NO COMMENTS
F303766 303766u --- NO COMMENTS
F303767 303767u --- NO COMMENTS
F303768 303768u --- NO COMMENTS
F303769 303769u --- NO COMMENTS
F303770 303770u --- NO COMMENTS
F303771 303771u --- NO COMMENTS
F303772 303772u --- NO COMMENTS
F303773 303773u --- NO COMMENTS
F303774 303774u --- NO COMMENTS
F303775 303775u --- NO COMMENTS
F303808 303808u --- NO COMMENTS
F303809 303809u --- NO COMMENTS
F303810 303810u --- NO COMMENTS
F303811 303811u --- NO COMMENTS
F303812 303812u --- NO COMMENTS
F303813 303813u --- NO COMMENTS
F303814 303814u --- NO COMMENTS
F303815 303815u --- NO COMMENTS
F303864 303864u --- NO COMMENTS
F303865 303865u --- NO COMMENTS
F303866 303866u --- NO COMMENTS
F303867 303867u --- NO COMMENTS
F303868 303868u --- NO COMMENTS
F303869 303869u --- NO COMMENTS
F303870 303870u --- NO COMMENTS
F303871 303871u --- NO COMMENTS
F303880 303880u --- NO COMMENTS
F303881 303881u --- NO COMMENTS
F303882 303882u --- NO COMMENTS
F303883 303883u --- NO COMMENTS
F303884 303884u --- NO COMMENTS
F303885 303885u --- NO COMMENTS
F303886 303886u --- NO COMMENTS
F303887 303887u --- NO COMMENTS
F303888 303888u --- NO COMMENTS
F303889 303889u --- NO COMMENTS
F303890 303890u --- NO COMMENTS
F303891 303891u --- NO COMMENTS
F303892 303892u --- NO COMMENTS
F303893 303893u --- NO COMMENTS
F303894 303894u --- NO COMMENTS
F303895 303895u --- NO COMMENTS
F303896 303896u --- NO COMMENTS
F303897 303897u --- NO COMMENTS
F303898 303898u --- NO COMMENTS
F303899 303899u --- NO COMMENTS
F3038 3038u --- NO COMMENTS
F303900 303900u --- NO COMMENTS
F303901 303901u --- NO COMMENTS
F303902 303902u --- NO COMMENTS
F303903 303903u --- NO COMMENTS
F303904 303904u --- NO COMMENTS
F303905 303905u --- NO COMMENTS
F303906 303906u --- NO COMMENTS
F303907 303907u --- NO COMMENTS
F303908 303908u --- NO COMMENTS
F303909 303909u --- NO COMMENTS
F303910 303910u --- NO COMMENTS
F303911 303911u --- NO COMMENTS
F303912 303912u --- NO COMMENTS
F303913 303913u --- NO COMMENTS
F303914 303914u --- NO COMMENTS
F303915 303915u --- NO COMMENTS
F303916 303916u --- NO COMMENTS
F303917 303917u --- NO COMMENTS
F303918 303918u --- NO COMMENTS
F303919 303919u --- NO COMMENTS
F303944 303944u --- NO COMMENTS
F303945 303945u --- NO COMMENTS
F303946 303946u --- NO COMMENTS
F303947 303947u --- NO COMMENTS
F303948 303948u --- NO COMMENTS
F303949 303949u --- NO COMMENTS
F303950 303950u --- NO COMMENTS
F303951 303951u --- NO COMMENTS
F303952 303952u --- NO COMMENTS
F303953 303953u --- NO COMMENTS
F303954 303954u --- NO COMMENTS
F303955 303955u --- NO COMMENTS
F303956 303956u --- NO COMMENTS
F303957 303957u --- NO COMMENTS
F303958 303958u --- NO COMMENTS
F303959 303959u --- NO COMMENTS
F0303 303u --- NO COMMENTS
F304032 304032u --- NO COMMENTS
F304033 304033u --- NO COMMENTS
F304034 304034u --- NO COMMENTS
F304035 304035u --- NO COMMENTS
F304036 304036u --- NO COMMENTS
F304037 304037u --- NO COMMENTS
F304038 304038u --- NO COMMENTS
F304039 304039u --- NO COMMENTS
F304040 304040u --- NO COMMENTS
F304041 304041u --- NO COMMENTS
F304042 304042u --- NO COMMENTS
F304043 304043u --- NO COMMENTS
F304044 304044u --- NO COMMENTS
F304045 304045u --- NO COMMENTS
F304046 304046u --- NO COMMENTS
F304047 304047u --- NO COMMENTS
F304072 304072u --- NO COMMENTS
F304073 304073u --- NO COMMENTS
F304074 304074u --- NO COMMENTS
F304075 304075u --- NO COMMENTS
F304076 304076u --- NO COMMENTS
F304077 304077u --- NO COMMENTS
F304078 304078u --- NO COMMENTS
F304079 304079u --- NO COMMENTS
F304080 304080u --- NO COMMENTS
F304081 304081u --- NO COMMENTS
F304082 304082u --- NO COMMENTS
F304083 304083u --- NO COMMENTS
F304084 304084u --- NO COMMENTS
F304085 304085u --- NO COMMENTS
F304086 304086u --- NO COMMENTS
F304087 304087u --- NO COMMENTS
F304136 304136u --- NO COMMENTS
F304137 304137u --- NO COMMENTS
F304138 304138u --- NO COMMENTS
F304139 304139u --- NO COMMENTS
F304140 304140u --- NO COMMENTS
F304141 304141u --- NO COMMENTS
F304142 304142u --- NO COMMENTS
F304143 304143u --- NO COMMENTS
F304144 304144u --- NO COMMENTS
F304145 304145u --- NO COMMENTS
F304146 304146u --- NO COMMENTS
F304147 304147u --- NO COMMENTS
F304148 304148u --- NO COMMENTS
F304149 304149u --- NO COMMENTS
F304150 304150u --- NO COMMENTS
F304151 304151u --- NO COMMENTS
F304152 304152u --- NO COMMENTS
F304153 304153u --- NO COMMENTS
F304154 304154u --- NO COMMENTS
F304155 304155u --- NO COMMENTS
F304156 304156u --- NO COMMENTS
F304157 304157u --- NO COMMENTS
F304158 304158u --- NO COMMENTS
F304159 304159u --- NO COMMENTS
F304160 304160u --- NO COMMENTS
F304161 304161u --- NO COMMENTS
F304162 304162u --- NO COMMENTS
F304163 304163u --- NO COMMENTS
F304164 304164u --- NO COMMENTS
F304165 304165u --- NO COMMENTS
F304166 304166u --- NO COMMENTS
F304167 304167u --- NO COMMENTS
F3041 3041u --- NO COMMENTS
F304200 304200u --- NO COMMENTS
F304201 304201u --- NO COMMENTS
F304202 304202u --- NO COMMENTS
F304203 304203u --- NO COMMENTS
F304204 304204u --- NO COMMENTS
F304205 304205u --- NO COMMENTS
F304206 304206u --- NO COMMENTS
F304207 304207u --- NO COMMENTS
F304256 304256u --- NO COMMENTS
F304257 304257u --- NO COMMENTS
F304258 304258u --- NO COMMENTS
F304259 304259u --- NO COMMENTS
F304260 304260u --- NO COMMENTS
F304261 304261u --- NO COMMENTS
F304262 304262u --- NO COMMENTS
F304263 304263u --- NO COMMENTS
F304272 304272u --- NO COMMENTS
F304273 304273u --- NO COMMENTS
F304274 304274u --- NO COMMENTS
F304275 304275u --- NO COMMENTS
F304276 304276u --- NO COMMENTS
F304277 304277u --- NO COMMENTS
F304278 304278u --- NO COMMENTS
F304279 304279u --- NO COMMENTS
F304280 304280u --- NO COMMENTS
F304281 304281u --- NO COMMENTS
F304282 304282u --- NO COMMENTS
F304283 304283u --- NO COMMENTS
F304284 304284u --- NO COMMENTS
F304285 304285u --- NO COMMENTS
F304286 304286u --- NO COMMENTS
F304287 304287u --- NO COMMENTS
F304288 304288u --- NO COMMENTS
F304289 304289u --- NO COMMENTS
F304290 304290u --- NO COMMENTS
F304291 304291u --- NO COMMENTS
F304292 304292u --- NO COMMENTS
F304293 304293u --- NO COMMENTS
F304294 304294u --- NO COMMENTS
F304295 304295u --- NO COMMENTS
F304296 304296u --- NO COMMENTS
F304297 304297u --- NO COMMENTS
F304298 304298u --- NO COMMENTS
F304299 304299u --- NO COMMENTS
F304300 304300u --- NO COMMENTS
F304301 304301u --- NO COMMENTS
F304302 304302u --- NO COMMENTS
F304303 304303u --- NO COMMENTS
F304304 304304u --- NO COMMENTS
F304305 304305u --- NO COMMENTS
F304306 304306u --- NO COMMENTS
F304307 304307u --- NO COMMENTS
F304308 304308u --- NO COMMENTS
F304309 304309u --- NO COMMENTS
F304310 304310u --- NO COMMENTS
F304311 304311u --- NO COMMENTS
F304336 304336u --- NO COMMENTS
F304337 304337u --- NO COMMENTS
F304338 304338u --- NO COMMENTS
F304339 304339u --- NO COMMENTS
F304340 304340u --- NO COMMENTS
F304341 304341u --- NO COMMENTS
F304342 304342u --- NO COMMENTS
F304343 304343u --- NO COMMENTS
F304344 304344u --- NO COMMENTS
F304345 304345u --- NO COMMENTS
F304346 304346u --- NO COMMENTS
F304347 304347u --- NO COMMENTS
F304348 304348u --- NO COMMENTS
F304349 304349u --- NO COMMENTS
F304350 304350u --- NO COMMENTS
F304351 304351u --- NO COMMENTS
F3043 3043u --- NO COMMENTS
F304424 304424u --- NO COMMENTS
F304425 304425u --- NO COMMENTS
F304426 304426u --- NO COMMENTS
F304427 304427u --- NO COMMENTS
F304428 304428u --- NO COMMENTS
F304429 304429u --- NO COMMENTS
F304430 304430u --- NO COMMENTS
F304431 304431u --- NO COMMENTS
F304432 304432u --- NO COMMENTS
F304433 304433u --- NO COMMENTS
F304434 304434u --- NO COMMENTS
F304435 304435u --- NO COMMENTS
F304436 304436u --- NO COMMENTS
F304437 304437u --- NO COMMENTS
F304438 304438u --- NO COMMENTS
F304439 304439u --- NO COMMENTS
F304464 304464u --- NO COMMENTS
F304465 304465u --- NO COMMENTS
F304466 304466u --- NO COMMENTS
F304467 304467u --- NO COMMENTS
F304468 304468u --- NO COMMENTS
F304469 304469u --- NO COMMENTS
F304470 304470u --- NO COMMENTS
F304471 304471u --- NO COMMENTS
F304472 304472u --- NO COMMENTS
F304473 304473u --- NO COMMENTS
F304474 304474u --- NO COMMENTS
F304475 304475u --- NO COMMENTS
F304476 304476u --- NO COMMENTS
F304477 304477u --- NO COMMENTS
F304478 304478u --- NO COMMENTS
F304479 304479u --- NO COMMENTS
F3044 3044u --- NO COMMENTS
F304528 304528u --- NO COMMENTS
F304529 304529u --- NO COMMENTS
F304530 304530u --- NO COMMENTS
F304531 304531u --- NO COMMENTS
F304532 304532u --- NO COMMENTS
F304533 304533u --- NO COMMENTS
F304534 304534u --- NO COMMENTS
F304535 304535u --- NO COMMENTS
F304536 304536u --- NO COMMENTS
F304537 304537u --- NO COMMENTS
F304538 304538u --- NO COMMENTS
F304539 304539u --- NO COMMENTS
F304540 304540u --- NO COMMENTS
F304541 304541u --- NO COMMENTS
F304542 304542u --- NO COMMENTS
F304543 304543u --- NO COMMENTS
F304544 304544u --- NO COMMENTS
F304545 304545u --- NO COMMENTS
F304546 304546u --- NO COMMENTS
F304547 304547u --- NO COMMENTS
F304548 304548u --- NO COMMENTS
F304549 304549u --- NO COMMENTS
F304550 304550u --- NO COMMENTS
F304551 304551u --- NO COMMENTS
F304552 304552u --- NO COMMENTS
F304553 304553u --- NO COMMENTS
F304554 304554u --- NO COMMENTS
F304555 304555u --- NO COMMENTS
F304556 304556u --- NO COMMENTS
F304557 304557u --- NO COMMENTS
F304558 304558u --- NO COMMENTS
F304559 304559u --- NO COMMENTS
F304592 304592u --- NO COMMENTS
F304593 304593u --- NO COMMENTS
F304594 304594u --- NO COMMENTS
F304595 304595u --- NO COMMENTS
F304596 304596u --- NO COMMENTS
F304597 304597u --- NO COMMENTS
F304598 304598u --- NO COMMENTS
F304599 304599u --- NO COMMENTS
F3045 3045u --- NO COMMENTS
F304648 304648u --- NO COMMENTS
F304649 304649u --- NO COMMENTS
F304650 304650u --- NO COMMENTS
F304651 304651u --- NO COMMENTS
F304652 304652u --- NO COMMENTS
F304653 304653u --- NO COMMENTS
F304654 304654u --- NO COMMENTS
F304655 304655u --- NO COMMENTS
F304664 304664u --- NO COMMENTS
F304665 304665u --- NO COMMENTS
F304666 304666u --- NO COMMENTS
F304667 304667u --- NO COMMENTS
F304668 304668u --- NO COMMENTS
F304669 304669u --- NO COMMENTS
F304670 304670u --- NO COMMENTS
F304671 304671u --- NO COMMENTS
F304672 304672u --- NO COMMENTS
F304673 304673u --- NO COMMENTS
F304674 304674u --- NO COMMENTS
F304675 304675u --- NO COMMENTS
F304676 304676u --- NO COMMENTS
F304677 304677u --- NO COMMENTS
F304678 304678u --- NO COMMENTS
F304679 304679u --- NO COMMENTS
F304680 304680u --- NO COMMENTS
F304681 304681u --- NO COMMENTS
F304682 304682u --- NO COMMENTS
F304683 304683u --- NO COMMENTS
F304684 304684u --- NO COMMENTS
F304685 304685u --- NO COMMENTS
F304686 304686u --- NO COMMENTS
F304687 304687u --- NO COMMENTS
F304688 304688u --- NO COMMENTS
F304689 304689u --- NO COMMENTS
F304690 304690u --- NO COMMENTS
F304691 304691u --- NO COMMENTS
F304692 304692u --- NO COMMENTS
F304693 304693u --- NO COMMENTS
F304694 304694u --- NO COMMENTS
F304695 304695u --- NO COMMENTS
F304696 304696u --- NO COMMENTS
F304697 304697u --- NO COMMENTS
F304698 304698u --- NO COMMENTS
F304699 304699u --- NO COMMENTS
F3046 3046u --- NO COMMENTS
F304700 304700u --- NO COMMENTS
F304701 304701u --- NO COMMENTS
F304702 304702u --- NO COMMENTS
F304703 304703u --- NO COMMENTS
F304728 304728u --- NO COMMENTS
F304729 304729u --- NO COMMENTS
F304730 304730u --- NO COMMENTS
F304731 304731u --- NO COMMENTS
F304732 304732u --- NO COMMENTS
F304733 304733u --- NO COMMENTS
F304734 304734u --- NO COMMENTS
F304735 304735u --- NO COMMENTS
F304736 304736u --- NO COMMENTS
F304737 304737u --- NO COMMENTS
F304738 304738u --- NO COMMENTS
F304739 304739u --- NO COMMENTS
F304740 304740u --- NO COMMENTS
F304741 304741u --- NO COMMENTS
F304742 304742u --- NO COMMENTS
F304743 304743u --- NO COMMENTS
F304816 304816u --- NO COMMENTS
F304817 304817u --- NO COMMENTS
F304818 304818u --- NO COMMENTS
F304819 304819u --- NO COMMENTS
F304820 304820u --- NO COMMENTS
F304821 304821u --- NO COMMENTS
F304822 304822u --- NO COMMENTS
F304823 304823u --- NO COMMENTS
F304824 304824u --- NO COMMENTS
F304825 304825u --- NO COMMENTS
F304826 304826u --- NO COMMENTS
F304827 304827u --- NO COMMENTS
F304828 304828u --- NO COMMENTS
F304829 304829u --- NO COMMENTS
F304830 304830u --- NO COMMENTS
F304831 304831u --- NO COMMENTS
F304856 304856u --- NO COMMENTS
F304857 304857u --- NO COMMENTS
F304858 304858u --- NO COMMENTS
F304859 304859u --- NO COMMENTS
F304860 304860u --- NO COMMENTS
F304861 304861u --- NO COMMENTS
F304862 304862u --- NO COMMENTS
F304863 304863u --- NO COMMENTS
F304864 304864u --- NO COMMENTS
F304865 304865u --- NO COMMENTS
F304866 304866u --- NO COMMENTS
F304867 304867u --- NO COMMENTS
F304868 304868u --- NO COMMENTS
F304869 304869u --- NO COMMENTS
F304870 304870u --- NO COMMENTS
F304871 304871u --- NO COMMENTS
F304920 304920u --- NO COMMENTS
F304921 304921u --- NO COMMENTS
F304922 304922u --- NO COMMENTS
F304923 304923u --- NO COMMENTS
F304924 304924u --- NO COMMENTS
F304925 304925u --- NO COMMENTS
F304926 304926u --- NO COMMENTS
F304927 304927u --- NO COMMENTS
F304928 304928u --- NO COMMENTS
F304929 304929u --- NO COMMENTS
F304930 304930u --- NO COMMENTS
F304931 304931u --- NO COMMENTS
F304932 304932u --- NO COMMENTS
F304933 304933u --- NO COMMENTS
F304934 304934u --- NO COMMENTS
F304935 304935u --- NO COMMENTS
F304936 304936u --- NO COMMENTS
F304937 304937u --- NO COMMENTS
F304938 304938u --- NO COMMENTS
F304939 304939u --- NO COMMENTS
F304940 304940u --- NO COMMENTS
F304941 304941u --- NO COMMENTS
F304942 304942u --- NO COMMENTS
F304943 304943u --- NO COMMENTS
F304944 304944u --- NO COMMENTS
F304945 304945u --- NO COMMENTS
F304946 304946u --- NO COMMENTS
F304947 304947u --- NO COMMENTS
F304948 304948u --- NO COMMENTS
F304949 304949u --- NO COMMENTS
F304950 304950u --- NO COMMENTS
F304951 304951u --- NO COMMENTS
F304984 304984u --- NO COMMENTS
F304985 304985u --- NO COMMENTS
F304986 304986u --- NO COMMENTS
F304987 304987u --- NO COMMENTS
F304988 304988u --- NO COMMENTS
F304989 304989u --- NO COMMENTS
F304990 304990u --- NO COMMENTS
F304991 304991u --- NO COMMENTS
F3053 3053u --- NO COMMENTS
F3054 3054u --- NO COMMENTS
F3055 3055u --- NO COMMENTS
F3056 3056u --- NO COMMENTS
F3057 3057u --- NO COMMENTS
F3058 3058u --- NO COMMENTS
F3059 3059u --- NO COMMENTS
F3060 3060u --- NO COMMENTS
F3061 3061u --- NO COMMENTS
F3062 3062u --- NO COMMENTS
F3064 3064u --- NO COMMENTS
F3068 3068u --- NO COMMENTS
F3069 3069u --- NO COMMENTS
F3070 3070u --- NO COMMENTS
F3071 3071u --- NO COMMENTS
F3072 3072u --- NO COMMENTS
F3073 3073u --- NO COMMENTS
F3074 3074u --- NO COMMENTS
F3076 3076u --- NO COMMENTS
F0307 307u --- NO COMMENTS
F3080 3080u --- NO COMMENTS
F3081 3081u --- NO COMMENTS
F3082 3082u --- NO COMMENTS
F3083 3083u --- NO COMMENTS
F3086 3086u --- NO COMMENTS
F3088 3088u --- NO COMMENTS
F308928 308928u --- NO COMMENTS
F308929 308929u --- NO COMMENTS
F308930 308930u --- NO COMMENTS
F308931 308931u --- NO COMMENTS
F308932 308932u --- NO COMMENTS
F308933 308933u --- NO COMMENTS
F308934 308934u --- NO COMMENTS
F308935 308935u --- NO COMMENTS
F308944 308944u --- NO COMMENTS
F308945 308945u --- NO COMMENTS
F308946 308946u --- NO COMMENTS
F308947 308947u --- NO COMMENTS
F308948 308948u --- NO COMMENTS
F308949 308949u --- NO COMMENTS
F308950 308950u --- NO COMMENTS
F308951 308951u --- NO COMMENTS
F308952 308952u --- NO COMMENTS
F308953 308953u --- NO COMMENTS
F308954 308954u --- NO COMMENTS
F308955 308955u --- NO COMMENTS
F308956 308956u --- NO COMMENTS
F308957 308957u --- NO COMMENTS
F308958 308958u --- NO COMMENTS
F308959 308959u --- NO COMMENTS
F308960 308960u --- NO COMMENTS
F308961 308961u --- NO COMMENTS
F308962 308962u --- NO COMMENTS
F308963 308963u --- NO COMMENTS
F308964 308964u --- NO COMMENTS
F308965 308965u --- NO COMMENTS
F308966 308966u --- NO COMMENTS
F308967 308967u --- NO COMMENTS
F308968 308968u --- NO COMMENTS
F308969 308969u --- NO COMMENTS
F308970 308970u --- NO COMMENTS
F308971 308971u --- NO COMMENTS
F308972 308972u --- NO COMMENTS
F308973 308973u --- NO COMMENTS
F308974 308974u --- NO COMMENTS
F308975 308975u --- NO COMMENTS
F308976 308976u --- NO COMMENTS
F308977 308977u --- NO COMMENTS
F308978 308978u --- NO COMMENTS
F308979 308979u --- NO COMMENTS
F308980 308980u --- NO COMMENTS
F308981 308981u --- NO COMMENTS
F308982 308982u --- NO COMMENTS
F308983 308983u --- NO COMMENTS
F0308 308u --- NO COMMENTS
F309008 309008u --- NO COMMENTS
F309009 309009u --- NO COMMENTS
F309010 309010u --- NO COMMENTS
F309011 309011u --- NO COMMENTS
F309012 309012u --- NO COMMENTS
F309013 309013u --- NO COMMENTS
F309014 309014u --- NO COMMENTS
F309015 309015u --- NO COMMENTS
F309016 309016u --- NO COMMENTS
F309017 309017u --- NO COMMENTS
F309018 309018u --- NO COMMENTS
F309019 309019u --- NO COMMENTS
F309020 309020u --- NO COMMENTS
F309021 309021u --- NO COMMENTS
F309022 309022u --- NO COMMENTS
F309023 309023u --- NO COMMENTS
F309096 309096u --- NO COMMENTS
F309097 309097u --- NO COMMENTS
F309098 309098u --- NO COMMENTS
F309099 309099u --- NO COMMENTS
F309100 309100u --- NO COMMENTS
F309101 309101u --- NO COMMENTS
F309102 309102u --- NO COMMENTS
F309103 309103u --- NO COMMENTS
F309104 309104u --- NO COMMENTS
F309105 309105u --- NO COMMENTS
F309106 309106u --- NO COMMENTS
F309107 309107u --- NO COMMENTS
F309108 309108u --- NO COMMENTS
F309109 309109u --- NO COMMENTS
F309110 309110u --- NO COMMENTS
F309111 309111u --- NO COMMENTS
F309136 309136u --- NO COMMENTS
F309137 309137u --- NO COMMENTS
F309138 309138u --- NO COMMENTS
F309139 309139u --- NO COMMENTS
F309140 309140u --- NO COMMENTS
F309141 309141u --- NO COMMENTS
F309142 309142u --- NO COMMENTS
F309143 309143u --- NO COMMENTS
F309144 309144u --- NO COMMENTS
F309145 309145u --- NO COMMENTS
F309146 309146u --- NO COMMENTS
F309147 309147u --- NO COMMENTS
F309148 309148u --- NO COMMENTS
F309149 309149u --- NO COMMENTS
F309150 309150u --- NO COMMENTS
F309151 309151u --- NO COMMENTS
F309200 309200u --- NO COMMENTS
F309201 309201u --- NO COMMENTS
F309202 309202u --- NO COMMENTS
F309203 309203u --- NO COMMENTS
F309204 309204u --- NO COMMENTS
F309205 309205u --- NO COMMENTS
F309206 309206u --- NO COMMENTS
F309207 309207u --- NO COMMENTS
F309208 309208u --- NO COMMENTS
F309209 309209u --- NO COMMENTS
F309210 309210u --- NO COMMENTS
F309211 309211u --- NO COMMENTS
F309212 309212u --- NO COMMENTS
F309213 309213u --- NO COMMENTS
F309214 309214u --- NO COMMENTS
F309215 309215u --- NO COMMENTS
F309216 309216u --- NO COMMENTS
F309217 309217u --- NO COMMENTS
F309218 309218u --- NO COMMENTS
F309219 309219u --- NO COMMENTS
F309220 309220u --- NO COMMENTS
F309221 309221u --- NO COMMENTS
F309222 309222u --- NO COMMENTS
F309223 309223u --- NO COMMENTS
F309224 309224u --- NO COMMENTS
F309225 309225u --- NO COMMENTS
F309226 309226u --- NO COMMENTS
F309227 309227u --- NO COMMENTS
F309228 309228u --- NO COMMENTS
F309229 309229u --- NO COMMENTS
F309230 309230u --- NO COMMENTS
F309231 309231u --- NO COMMENTS
F309264 309264u --- NO COMMENTS
F309265 309265u --- NO COMMENTS
F309266 309266u --- NO COMMENTS
F309267 309267u --- NO COMMENTS
F309268 309268u --- NO COMMENTS
F309269 309269u --- NO COMMENTS
F309270 309270u --- NO COMMENTS
F309271 309271u --- NO COMMENTS
F309320 309320u --- NO COMMENTS
F309321 309321u --- NO COMMENTS
F309322 309322u --- NO COMMENTS
F309323 309323u --- NO COMMENTS
F309324 309324u --- NO COMMENTS
F309325 309325u --- NO COMMENTS
F309326 309326u --- NO COMMENTS
F309327 309327u --- NO COMMENTS
F309336 309336u --- NO COMMENTS
F309337 309337u --- NO COMMENTS
F309338 309338u --- NO COMMENTS
F309339 309339u --- NO COMMENTS
F309340 309340u --- NO COMMENTS
F309341 309341u --- NO COMMENTS
F309342 309342u --- NO COMMENTS
F309343 309343u --- NO COMMENTS
F309344 309344u --- NO COMMENTS
F309345 309345u --- NO COMMENTS
F309346 309346u --- NO COMMENTS
F309347 309347u --- NO COMMENTS
F309348 309348u --- NO COMMENTS
F309349 309349u --- NO COMMENTS
F309350 309350u --- NO COMMENTS
F309351 309351u --- NO COMMENTS
F309352 309352u --- NO COMMENTS
F309353 309353u --- NO COMMENTS
F309354 309354u --- NO COMMENTS
F309355 309355u --- NO COMMENTS
F309356 309356u --- NO COMMENTS
F309357 309357u --- NO COMMENTS
F309358 309358u --- NO COMMENTS
F309359 309359u --- NO COMMENTS
F309360 309360u --- NO COMMENTS
F309361 309361u --- NO COMMENTS
F309362 309362u --- NO COMMENTS
F309363 309363u --- NO COMMENTS
F309364 309364u --- NO COMMENTS
F309365 309365u --- NO COMMENTS
F309366 309366u --- NO COMMENTS
F309367 309367u --- NO COMMENTS
F309368 309368u --- NO COMMENTS
F309369 309369u --- NO COMMENTS
F309370 309370u --- NO COMMENTS
F309371 309371u --- NO COMMENTS
F309372 309372u --- NO COMMENTS
F309373 309373u --- NO COMMENTS
F309374 309374u --- NO COMMENTS
F309375 309375u --- NO COMMENTS
F309400 309400u --- NO COMMENTS
F309401 309401u --- NO COMMENTS
F309402 309402u --- NO COMMENTS
F309403 309403u --- NO COMMENTS
F309404 309404u --- NO COMMENTS
F309405 309405u --- NO COMMENTS
F309406 309406u --- NO COMMENTS
F309407 309407u --- NO COMMENTS
F309408 309408u --- NO COMMENTS
F309409 309409u --- NO COMMENTS
F309410 309410u --- NO COMMENTS
F309411 309411u --- NO COMMENTS
F309412 309412u --- NO COMMENTS
F309413 309413u --- NO COMMENTS
F309414 309414u --- NO COMMENTS
F309415 309415u --- NO COMMENTS
F309488 309488u --- NO COMMENTS
F309489 309489u --- NO COMMENTS
F309490 309490u --- NO COMMENTS
F309491 309491u --- NO COMMENTS
F309492 309492u --- NO COMMENTS
F309493 309493u --- NO COMMENTS
F309494 309494u --- NO COMMENTS
F309495 309495u --- NO COMMENTS
F309496 309496u --- NO COMMENTS
F309497 309497u --- NO COMMENTS
F309498 309498u --- NO COMMENTS
F309499 309499u --- NO COMMENTS
F309500 309500u --- NO COMMENTS
F309501 309501u --- NO COMMENTS
F309502 309502u --- NO COMMENTS
F309503 309503u --- NO COMMENTS
F309528 309528u --- NO COMMENTS
F309529 309529u --- NO COMMENTS
F309530 309530u --- NO COMMENTS
F309531 309531u --- NO COMMENTS
F309532 309532u --- NO COMMENTS
F309533 309533u --- NO COMMENTS
F309534 309534u --- NO COMMENTS
F309535 309535u --- NO COMMENTS
F309536 309536u --- NO COMMENTS
F309537 309537u --- NO COMMENTS
F309538 309538u --- NO COMMENTS
F309539 309539u --- NO COMMENTS
F309540 309540u --- NO COMMENTS
F309541 309541u --- NO COMMENTS
F309542 309542u --- NO COMMENTS
F309543 309543u --- NO COMMENTS
F309592 309592u --- NO COMMENTS
F309593 309593u --- NO COMMENTS
F309594 309594u --- NO COMMENTS
F309595 309595u --- NO COMMENTS
F309596 309596u --- NO COMMENTS
F309597 309597u --- NO COMMENTS
F309598 309598u --- NO COMMENTS
F309599 309599u --- NO COMMENTS
F309600 309600u --- NO COMMENTS
F309601 309601u --- NO COMMENTS
F309602 309602u --- NO COMMENTS
F309603 309603u --- NO COMMENTS
F309604 309604u --- NO COMMENTS
F309605 309605u --- NO COMMENTS
F309606 309606u --- NO COMMENTS
F309607 309607u --- NO COMMENTS
F309608 309608u --- NO COMMENTS
F309609 309609u --- NO COMMENTS
F309610 309610u --- NO COMMENTS
F309611 309611u --- NO COMMENTS
F309612 309612u --- NO COMMENTS
F309613 309613u --- NO COMMENTS
F309614 309614u --- NO COMMENTS
F309615 309615u --- NO COMMENTS
F309616 309616u --- NO COMMENTS
F309617 309617u --- NO COMMENTS
F309618 309618u --- NO COMMENTS
F309619 309619u --- NO COMMENTS
F309620 309620u --- NO COMMENTS
F309621 309621u --- NO COMMENTS
F309622 309622u --- NO COMMENTS
F309623 309623u --- NO COMMENTS
F309656 309656u --- NO COMMENTS
F309657 309657u --- NO COMMENTS
F309658 309658u --- NO COMMENTS
F309659 309659u --- NO COMMENTS
F309660 309660u --- NO COMMENTS
F309661 309661u --- NO COMMENTS
F309662 309662u --- NO COMMENTS
F309663 309663u --- NO COMMENTS
F0309 309u --- NO COMMENTS
F3103 3103u --- NO COMMENTS
F3104 3104u --- NO COMMENTS
F3105 3105u --- NO COMMENTS
F3108 3108u --- NO COMMENTS
F3109 3109u --- NO COMMENTS
F0310 310u --- NO COMMENTS
F311360 311360u --- NO COMMENTS
F311361 311361u --- NO COMMENTS
F311362 311362u --- NO COMMENTS
F311363 311363u --- NO COMMENTS
F311364 311364u --- NO COMMENTS
F311365 311365u --- NO COMMENTS
F311366 311366u --- NO COMMENTS
F311367 311367u --- NO COMMENTS
F311376 311376u --- NO COMMENTS
F311377 311377u --- NO COMMENTS
F311378 311378u --- NO COMMENTS
F311379 311379u --- NO COMMENTS
F311380 311380u --- NO COMMENTS
F311381 311381u --- NO COMMENTS
F311382 311382u --- NO COMMENTS
F311383 311383u --- NO COMMENTS
F311384 311384u --- NO COMMENTS
F311385 311385u --- NO COMMENTS
F311386 311386u --- NO COMMENTS
F311387 311387u --- NO COMMENTS
F311388 311388u --- NO COMMENTS
F311389 311389u --- NO COMMENTS
F311390 311390u --- NO COMMENTS
F311391 311391u --- NO COMMENTS
F311392 311392u --- NO COMMENTS
F311393 311393u --- NO COMMENTS
F311394 311394u --- NO COMMENTS
F311395 311395u --- NO COMMENTS
F311396 311396u --- NO COMMENTS
F311397 311397u --- NO COMMENTS
F311398 311398u --- NO COMMENTS
F311399 311399u --- NO COMMENTS
F3113 3113u --- NO COMMENTS
F311400 311400u --- NO COMMENTS
F311401 311401u --- NO COMMENTS
F311402 311402u --- NO COMMENTS
F311403 311403u --- NO COMMENTS
F311404 311404u --- NO COMMENTS
F311405 311405u --- NO COMMENTS
F311406 311406u --- NO COMMENTS
F311407 311407u --- NO COMMENTS
F311408 311408u --- NO COMMENTS
F311409 311409u --- NO COMMENTS
F311410 311410u --- NO COMMENTS
F311411 311411u --- NO COMMENTS
F311412 311412u --- NO COMMENTS
F311413 311413u --- NO COMMENTS
F311414 311414u --- NO COMMENTS
F311415 311415u --- NO COMMENTS
F311440 311440u --- NO COMMENTS
F311441 311441u --- NO COMMENTS
F311442 311442u --- NO COMMENTS
F311443 311443u --- NO COMMENTS
F311444 311444u --- NO COMMENTS
F311445 311445u --- NO COMMENTS
F311446 311446u --- NO COMMENTS
F311447 311447u --- NO COMMENTS
F311448 311448u --- NO COMMENTS
F311449 311449u --- NO COMMENTS
F311450 311450u --- NO COMMENTS
F311451 311451u --- NO COMMENTS
F311452 311452u --- NO COMMENTS
F311453 311453u --- NO COMMENTS
F311454 311454u --- NO COMMENTS
F311455 311455u --- NO COMMENTS
F3114 3114u --- NO COMMENTS
F311528 311528u --- NO COMMENTS
F311529 311529u --- NO COMMENTS
F311530 311530u --- NO COMMENTS
F311531 311531u --- NO COMMENTS
F311532 311532u --- NO COMMENTS
F311533 311533u --- NO COMMENTS
F311534 311534u --- NO COMMENTS
F311535 311535u --- NO COMMENTS
F311544 311544u --- NO COMMENTS
F311545 311545u --- NO COMMENTS
F311546 311546u --- NO COMMENTS
F311547 311547u --- NO COMMENTS
F311548 311548u --- NO COMMENTS
F311549 311549u --- NO COMMENTS
F311550 311550u --- NO COMMENTS
F311551 311551u --- NO COMMENTS
F311552 311552u --- NO COMMENTS
F311553 311553u --- NO COMMENTS
F311554 311554u --- NO COMMENTS
F311555 311555u --- NO COMMENTS
F311556 311556u --- NO COMMENTS
F311557 311557u --- NO COMMENTS
F311558 311558u --- NO COMMENTS
F311559 311559u --- NO COMMENTS
F311560 311560u --- NO COMMENTS
F311561 311561u --- NO COMMENTS
F311562 311562u --- NO COMMENTS
F311563 311563u --- NO COMMENTS
F311564 311564u --- NO COMMENTS
F311565 311565u --- NO COMMENTS
F311566 311566u --- NO COMMENTS
F311567 311567u --- NO COMMENTS
F311568 311568u --- NO COMMENTS
F311569 311569u --- NO COMMENTS
F311570 311570u --- NO COMMENTS
F311571 311571u --- NO COMMENTS
F311572 311572u --- NO COMMENTS
F311573 311573u --- NO COMMENTS
F311574 311574u --- NO COMMENTS
F311575 311575u --- NO COMMENTS
F311576 311576u --- NO COMMENTS
F311577 311577u --- NO COMMENTS
F311578 311578u --- NO COMMENTS
F311579 311579u --- NO COMMENTS
F311580 311580u --- NO COMMENTS
F311581 311581u --- NO COMMENTS
F311582 311582u --- NO COMMENTS
F311583 311583u --- NO COMMENTS
F311608 311608u --- NO COMMENTS
F311609 311609u --- NO COMMENTS
F311610 311610u --- NO COMMENTS
F311611 311611u --- NO COMMENTS
F311612 311612u --- NO COMMENTS
F311613 311613u --- NO COMMENTS
F311614 311614u --- NO COMMENTS
F311615 311615u --- NO COMMENTS
F311616 311616u --- NO COMMENTS
F311617 311617u --- NO COMMENTS
F311618 311618u --- NO COMMENTS
F311619 311619u --- NO COMMENTS
F311620 311620u --- NO COMMENTS
F311621 311621u --- NO COMMENTS
F311622 311622u --- NO COMMENTS
F311623 311623u --- NO COMMENTS
F311696 311696u --- NO COMMENTS
F311697 311697u --- NO COMMENTS
F311698 311698u --- NO COMMENTS
F311699 311699u --- NO COMMENTS
F311700 311700u --- NO COMMENTS
F311701 311701u --- NO COMMENTS
F311702 311702u --- NO COMMENTS
F311703 311703u --- NO COMMENTS
F311704 311704u --- NO COMMENTS
F311705 311705u --- NO COMMENTS
F311706 311706u --- NO COMMENTS
F311707 311707u --- NO COMMENTS
F311708 311708u --- NO COMMENTS
F311709 311709u --- NO COMMENTS
F311710 311710u --- NO COMMENTS
F311711 311711u --- NO COMMENTS
F311736 311736u --- NO COMMENTS
F311737 311737u --- NO COMMENTS
F311738 311738u --- NO COMMENTS
F311739 311739u --- NO COMMENTS
F311740 311740u --- NO COMMENTS
F311741 311741u --- NO COMMENTS
F311742 311742u --- NO COMMENTS
F311743 311743u --- NO COMMENTS
F311744 311744u --- NO COMMENTS
F311745 311745u --- NO COMMENTS
F311746 311746u --- NO COMMENTS
F311747 311747u --- NO COMMENTS
F311748 311748u --- NO COMMENTS
F311749 311749u --- NO COMMENTS
F311750 311750u --- NO COMMENTS
F311751 311751u --- NO COMMENTS
F3117 3117u --- NO COMMENTS
F311800 311800u --- NO COMMENTS
F311801 311801u --- NO COMMENTS
F311802 311802u --- NO COMMENTS
F311803 311803u --- NO COMMENTS
F311804 311804u --- NO COMMENTS
F311805 311805u --- NO COMMENTS
F311806 311806u --- NO COMMENTS
F311807 311807u --- NO COMMENTS
F311816 311816u --- NO COMMENTS
F311817 311817u --- NO COMMENTS
F311818 311818u --- NO COMMENTS
F311819 311819u --- NO COMMENTS
F311820 311820u --- NO COMMENTS
F311821 311821u --- NO COMMENTS
F311822 311822u --- NO COMMENTS
F311823 311823u --- NO COMMENTS
F311824 311824u --- NO COMMENTS
F311825 311825u --- NO COMMENTS
F311826 311826u --- NO COMMENTS
F311827 311827u --- NO COMMENTS
F311828 311828u --- NO COMMENTS
F311829 311829u --- NO COMMENTS
F311830 311830u --- NO COMMENTS
F311831 311831u --- NO COMMENTS
F311832 311832u --- NO COMMENTS
F311833 311833u --- NO COMMENTS
F311834 311834u --- NO COMMENTS
F311835 311835u --- NO COMMENTS
F311836 311836u --- NO COMMENTS
F311837 311837u --- NO COMMENTS
F311838 311838u --- NO COMMENTS
F311839 311839u --- NO COMMENTS
F311840 311840u --- NO COMMENTS
F311841 311841u --- NO COMMENTS
F311842 311842u --- NO COMMENTS
F311843 311843u --- NO COMMENTS
F311844 311844u --- NO COMMENTS
F311845 311845u --- NO COMMENTS
F311846 311846u --- NO COMMENTS
F311847 311847u --- NO COMMENTS
F311848 311848u --- NO COMMENTS
F311849 311849u --- NO COMMENTS
F311850 311850u --- NO COMMENTS
F311851 311851u --- NO COMMENTS
F311852 311852u --- NO COMMENTS
F311853 311853u --- NO COMMENTS
F311854 311854u --- NO COMMENTS
F311855 311855u --- NO COMMENTS
F311880 311880u --- NO COMMENTS
F311881 311881u --- NO COMMENTS
F311882 311882u --- NO COMMENTS
F311883 311883u --- NO COMMENTS
F311884 311884u --- NO COMMENTS
F311885 311885u --- NO COMMENTS
F311886 311886u --- NO COMMENTS
F311887 311887u --- NO COMMENTS
F311888 311888u --- NO COMMENTS
F311889 311889u --- NO COMMENTS
F311890 311890u --- NO COMMENTS
F311891 311891u --- NO COMMENTS
F311892 311892u --- NO COMMENTS
F311893 311893u --- NO COMMENTS
F311894 311894u --- NO COMMENTS
F311895 311895u --- NO COMMENTS
F3118 3118u --- NO COMMENTS
F311968 311968u --- NO COMMENTS
F311969 311969u --- NO COMMENTS
F311970 311970u --- NO COMMENTS
F311971 311971u --- NO COMMENTS
F311972 311972u --- NO COMMENTS
F311973 311973u --- NO COMMENTS
F311974 311974u --- NO COMMENTS
F311975 311975u --- NO COMMENTS
F311984 311984u --- NO COMMENTS
F311985 311985u --- NO COMMENTS
F311986 311986u --- NO COMMENTS
F311987 311987u --- NO COMMENTS
F311988 311988u --- NO COMMENTS
F311989 311989u --- NO COMMENTS
F311990 311990u --- NO COMMENTS
F311991 311991u --- NO COMMENTS
F311992 311992u --- NO COMMENTS
F311993 311993u --- NO COMMENTS
F311994 311994u --- NO COMMENTS
F311995 311995u --- NO COMMENTS
F311996 311996u --- NO COMMENTS
F311997 311997u --- NO COMMENTS
F311998 311998u --- NO COMMENTS
F311999 311999u --- NO COMMENTS
F312000 312000u --- NO COMMENTS
F312001 312001u --- NO COMMENTS
F312002 312002u --- NO COMMENTS
F312003 312003u --- NO COMMENTS
F312004 312004u --- NO COMMENTS
F312005 312005u --- NO COMMENTS
F312006 312006u --- NO COMMENTS
F312007 312007u --- NO COMMENTS
F312008 312008u --- NO COMMENTS
F312009 312009u --- NO COMMENTS
F312010 312010u --- NO COMMENTS
F312011 312011u --- NO COMMENTS
F312012 312012u --- NO COMMENTS
F312013 312013u --- NO COMMENTS
F312014 312014u --- NO COMMENTS
F312015 312015u --- NO COMMENTS
F312016 312016u --- NO COMMENTS
F312017 312017u --- NO COMMENTS
F312018 312018u --- NO COMMENTS
F312019 312019u --- NO COMMENTS
F312020 312020u --- NO COMMENTS
F312021 312021u --- NO COMMENTS
F312022 312022u --- NO COMMENTS
F312023 312023u --- NO COMMENTS
F312048 312048u --- NO COMMENTS
F312049 312049u --- NO COMMENTS
F312050 312050u --- NO COMMENTS
F312051 312051u --- NO COMMENTS
F312052 312052u --- NO COMMENTS
F312053 312053u --- NO COMMENTS
F312054 312054u --- NO COMMENTS
F312055 312055u --- NO COMMENTS
F312056 312056u --- NO COMMENTS
F312057 312057u --- NO COMMENTS
F312058 312058u --- NO COMMENTS
F312059 312059u --- NO COMMENTS
F312060 312060u --- NO COMMENTS
F312061 312061u --- NO COMMENTS
F312062 312062u --- NO COMMENTS
F312063 312063u --- NO COMMENTS
F312136 312136u --- NO COMMENTS
F312137 312137u --- NO COMMENTS
F312138 312138u --- NO COMMENTS
F312139 312139u --- NO COMMENTS
F312140 312140u --- NO COMMENTS
F312141 312141u --- NO COMMENTS
F312142 312142u --- NO COMMENTS
F312143 312143u --- NO COMMENTS
F312144 312144u --- NO COMMENTS
F312145 312145u --- NO COMMENTS
F312146 312146u --- NO COMMENTS
F312147 312147u --- NO COMMENTS
F312148 312148u --- NO COMMENTS
F312149 312149u --- NO COMMENTS
F312150 312150u --- NO COMMENTS
F312151 312151u --- NO COMMENTS
F312176 312176u --- NO COMMENTS
F312177 312177u --- NO COMMENTS
F312178 312178u --- NO COMMENTS
F312179 312179u --- NO COMMENTS
F312180 312180u --- NO COMMENTS
F312181 312181u --- NO COMMENTS
F312182 312182u --- NO COMMENTS
F312183 312183u --- NO COMMENTS
F312184 312184u --- NO COMMENTS
F312185 312185u --- NO COMMENTS
F312186 312186u --- NO COMMENTS
F312187 312187u --- NO COMMENTS
F312188 312188u --- NO COMMENTS
F312189 312189u --- NO COMMENTS
F312190 312190u --- NO COMMENTS
F312191 312191u --- NO COMMENTS
F312240 312240u --- NO COMMENTS
F312241 312241u --- NO COMMENTS
F312242 312242u --- NO COMMENTS
F312243 312243u --- NO COMMENTS
F312244 312244u --- NO COMMENTS
F312245 312245u --- NO COMMENTS
F312246 312246u --- NO COMMENTS
F312247 312247u --- NO COMMENTS
F312256 312256u --- NO COMMENTS
F312257 312257u --- NO COMMENTS
F312258 312258u --- NO COMMENTS
F312259 312259u --- NO COMMENTS
F312260 312260u --- NO COMMENTS
F312261 312261u --- NO COMMENTS
F312262 312262u --- NO COMMENTS
F312263 312263u --- NO COMMENTS
F312264 312264u --- NO COMMENTS
F312265 312265u --- NO COMMENTS
F312266 312266u --- NO COMMENTS
F312267 312267u --- NO COMMENTS
F312268 312268u --- NO COMMENTS
F312269 312269u --- NO COMMENTS
F312270 312270u --- NO COMMENTS
F312271 312271u --- NO COMMENTS
F312272 312272u --- NO COMMENTS
F312273 312273u --- NO COMMENTS
F312274 312274u --- NO COMMENTS
F312275 312275u --- NO COMMENTS
F312276 312276u --- NO COMMENTS
F312277 312277u --- NO COMMENTS
F312278 312278u --- NO COMMENTS
F312279 312279u --- NO COMMENTS
F312280 312280u --- NO COMMENTS
F312281 312281u --- NO COMMENTS
F312282 312282u --- NO COMMENTS
F312283 312283u --- NO COMMENTS
F312284 312284u --- NO COMMENTS
F312285 312285u --- NO COMMENTS
F312286 312286u --- NO COMMENTS
F312287 312287u --- NO COMMENTS
F312288 312288u --- NO COMMENTS
F312289 312289u --- NO COMMENTS
F312290 312290u --- NO COMMENTS
F312291 312291u --- NO COMMENTS
F312292 312292u --- NO COMMENTS
F312293 312293u --- NO COMMENTS
F312294 312294u --- NO COMMENTS
F312295 312295u --- NO COMMENTS
F312320 312320u --- NO COMMENTS
F312321 312321u --- NO COMMENTS
F312322 312322u --- NO COMMENTS
F312323 312323u --- NO COMMENTS
F312324 312324u --- NO COMMENTS
F312325 312325u --- NO COMMENTS
F312326 312326u --- NO COMMENTS
F312327 312327u --- NO COMMENTS
F312328 312328u --- NO COMMENTS
F312329 312329u --- NO COMMENTS
F312330 312330u --- NO COMMENTS
F312331 312331u --- NO COMMENTS
F312332 312332u --- NO COMMENTS
F312333 312333u --- NO COMMENTS
F312334 312334u --- NO COMMENTS
F312335 312335u --- NO COMMENTS
F312408 312408u --- NO COMMENTS
F312409 312409u --- NO COMMENTS
F312410 312410u --- NO COMMENTS
F312411 312411u --- NO COMMENTS
F312412 312412u --- NO COMMENTS
F312413 312413u --- NO COMMENTS
F312414 312414u --- NO COMMENTS
F312415 312415u --- NO COMMENTS
F312424 312424u --- NO COMMENTS
F312425 312425u --- NO COMMENTS
F312426 312426u --- NO COMMENTS
F312427 312427u --- NO COMMENTS
F312428 312428u --- NO COMMENTS
F312429 312429u --- NO COMMENTS
F312430 312430u --- NO COMMENTS
F312431 312431u --- NO COMMENTS
F312432 312432u --- NO COMMENTS
F312433 312433u --- NO COMMENTS
F312434 312434u --- NO COMMENTS
F312435 312435u --- NO COMMENTS
F312436 312436u --- NO COMMENTS
F312437 312437u --- NO COMMENTS
F312438 312438u --- NO COMMENTS
F312439 312439u --- NO COMMENTS
F312440 312440u --- NO COMMENTS
F312441 312441u --- NO COMMENTS
F312442 312442u --- NO COMMENTS
F312443 312443u --- NO COMMENTS
F312444 312444u --- NO COMMENTS
F312445 312445u --- NO COMMENTS
F312446 312446u --- NO COMMENTS
F312447 312447u --- NO COMMENTS
F312448 312448u --- NO COMMENTS
F312449 312449u --- NO COMMENTS
F312450 312450u --- NO COMMENTS
F312451 312451u --- NO COMMENTS
F312452 312452u --- NO COMMENTS
F312453 312453u --- NO COMMENTS
F312454 312454u --- NO COMMENTS
F312455 312455u --- NO COMMENTS
F312456 312456u --- NO COMMENTS
F312457 312457u --- NO COMMENTS
F312458 312458u --- NO COMMENTS
F312459 312459u --- NO COMMENTS
F312460 312460u --- NO COMMENTS
F312461 312461u --- NO COMMENTS
F312462 312462u --- NO COMMENTS
F312463 312463u --- NO COMMENTS
F312488 312488u --- NO COMMENTS
F312489 312489u --- NO COMMENTS
F312490 312490u --- NO COMMENTS
F312491 312491u --- NO COMMENTS
F312492 312492u --- NO COMMENTS
F312493 312493u --- NO COMMENTS
F312494 312494u --- NO COMMENTS
F312495 312495u --- NO COMMENTS
F312496 312496u --- NO COMMENTS
F312497 312497u --- NO COMMENTS
F312498 312498u --- NO COMMENTS
F312499 312499u --- NO COMMENTS
F312500 312500u --- NO COMMENTS
F312501 312501u --- NO COMMENTS
F312502 312502u --- NO COMMENTS
F312503 312503u --- NO COMMENTS
F312576 312576u --- NO COMMENTS
F312577 312577u --- NO COMMENTS
F312578 312578u --- NO COMMENTS
F312579 312579u --- NO COMMENTS
F312580 312580u --- NO COMMENTS
F312581 312581u --- NO COMMENTS
F312582 312582u --- NO COMMENTS
F312583 312583u --- NO COMMENTS
F312584 312584u --- NO COMMENTS
F312585 312585u --- NO COMMENTS
F312586 312586u --- NO COMMENTS
F312587 312587u --- NO COMMENTS
F312588 312588u --- NO COMMENTS
F312589 312589u --- NO COMMENTS
F312590 312590u --- NO COMMENTS
F312591 312591u --- NO COMMENTS
F312616 312616u --- NO COMMENTS
F312617 312617u --- NO COMMENTS
F312618 312618u --- NO COMMENTS
F312619 312619u --- NO COMMENTS
F312620 312620u --- NO COMMENTS
F312621 312621u --- NO COMMENTS
F312622 312622u --- NO COMMENTS
F312623 312623u --- NO COMMENTS
F312624 312624u --- NO COMMENTS
F312625 312625u --- NO COMMENTS
F312626 312626u --- NO COMMENTS
F312627 312627u --- NO COMMENTS
F312628 312628u --- NO COMMENTS
F312629 312629u --- NO COMMENTS
F312630 312630u --- NO COMMENTS
F312631 312631u --- NO COMMENTS
F312680 312680u --- NO COMMENTS
F312681 312681u --- NO COMMENTS
F312682 312682u --- NO COMMENTS
F312683 312683u --- NO COMMENTS
F312684 312684u --- NO COMMENTS
F312685 312685u --- NO COMMENTS
F312686 312686u --- NO COMMENTS
F312687 312687u --- NO COMMENTS
F312696 312696u --- NO COMMENTS
F312697 312697u --- NO COMMENTS
F312698 312698u --- NO COMMENTS
F312699 312699u --- NO COMMENTS
F3126 3126u --- NO COMMENTS
F312700 312700u --- NO COMMENTS
F312701 312701u --- NO COMMENTS
F312702 312702u --- NO COMMENTS
F312703 312703u --- NO COMMENTS
F312704 312704u --- NO COMMENTS
F312705 312705u --- NO COMMENTS
F312706 312706u --- NO COMMENTS
F312707 312707u --- NO COMMENTS
F312708 312708u --- NO COMMENTS
F312709 312709u --- NO COMMENTS
F312710 312710u --- NO COMMENTS
F312711 312711u --- NO COMMENTS
F312712 312712u --- NO COMMENTS
F312713 312713u --- NO COMMENTS
F312714 312714u --- NO COMMENTS
F312715 312715u --- NO COMMENTS
F312716 312716u --- NO COMMENTS
F312717 312717u --- NO COMMENTS
F312718 312718u --- NO COMMENTS
F312719 312719u --- NO COMMENTS
F312720 312720u --- NO COMMENTS
F312721 312721u --- NO COMMENTS
F312722 312722u --- NO COMMENTS
F312723 312723u --- NO COMMENTS
F312724 312724u --- NO COMMENTS
F312725 312725u --- NO COMMENTS
F312726 312726u --- NO COMMENTS
F312727 312727u --- NO COMMENTS
F312728 312728u --- NO COMMENTS
F312729 312729u --- NO COMMENTS
F312730 312730u --- NO COMMENTS
F312731 312731u --- NO COMMENTS
F312732 312732u --- NO COMMENTS
F312733 312733u --- NO COMMENTS
F312734 312734u --- NO COMMENTS
F312735 312735u --- NO COMMENTS
F312760 312760u --- NO COMMENTS
F312761 312761u --- NO COMMENTS
F312762 312762u --- NO COMMENTS
F312763 312763u --- NO COMMENTS
F312764 312764u --- NO COMMENTS
F312765 312765u --- NO COMMENTS
F312766 312766u --- NO COMMENTS
F312767 312767u --- NO COMMENTS
F312768 312768u --- NO COMMENTS
F312769 312769u --- NO COMMENTS
F312770 312770u --- NO COMMENTS
F312771 312771u --- NO COMMENTS
F312772 312772u --- NO COMMENTS
F312773 312773u --- NO COMMENTS
F312774 312774u --- NO COMMENTS
F312775 312775u --- NO COMMENTS
F3127 3127u --- NO COMMENTS
F312848 312848u --- NO COMMENTS
F312849 312849u --- NO COMMENTS
F312850 312850u --- NO COMMENTS
F312851 312851u --- NO COMMENTS
F312852 312852u --- NO COMMENTS
F312853 312853u --- NO COMMENTS
F312854 312854u --- NO COMMENTS
F312855 312855u --- NO COMMENTS
F312864 312864u --- NO COMMENTS
F312865 312865u --- NO COMMENTS
F312866 312866u --- NO COMMENTS
F312867 312867u --- NO COMMENTS
F312868 312868u --- NO COMMENTS
F312869 312869u --- NO COMMENTS
F312870 312870u --- NO COMMENTS
F312871 312871u --- NO COMMENTS
F312872 312872u --- NO COMMENTS
F312873 312873u --- NO COMMENTS
F312874 312874u --- NO COMMENTS
F312875 312875u --- NO COMMENTS
F312876 312876u --- NO COMMENTS
F312877 312877u --- NO COMMENTS
F312878 312878u --- NO COMMENTS
F312879 312879u --- NO COMMENTS
F312880 312880u --- NO COMMENTS
F312881 312881u --- NO COMMENTS
F312882 312882u --- NO COMMENTS
F312883 312883u --- NO COMMENTS
F312884 312884u --- NO COMMENTS
F312885 312885u --- NO COMMENTS
F312886 312886u --- NO COMMENTS
F312887 312887u --- NO COMMENTS
F312888 312888u --- NO COMMENTS
F312889 312889u --- NO COMMENTS
F312890 312890u --- NO COMMENTS
F312891 312891u --- NO COMMENTS
F312892 312892u --- NO COMMENTS
F312893 312893u --- NO COMMENTS
F312894 312894u --- NO COMMENTS
F312895 312895u --- NO COMMENTS
F312896 312896u --- NO COMMENTS
F312897 312897u --- NO COMMENTS
F312898 312898u --- NO COMMENTS
F312899 312899u --- NO COMMENTS
F3128 3128u --- NO COMMENTS
F312900 312900u --- NO COMMENTS
F312901 312901u --- NO COMMENTS
F312902 312902u --- NO COMMENTS
F312903 312903u --- NO COMMENTS
F312928 312928u --- NO COMMENTS
F312929 312929u --- NO COMMENTS
F312930 312930u --- NO COMMENTS
F312931 312931u --- NO COMMENTS
F312932 312932u --- NO COMMENTS
F312933 312933u --- NO COMMENTS
F312934 312934u --- NO COMMENTS
F312935 312935u --- NO COMMENTS
F312936 312936u --- NO COMMENTS
F312937 312937u --- NO COMMENTS
F312938 312938u --- NO COMMENTS
F312939 312939u --- NO COMMENTS
F312940 312940u --- NO COMMENTS
F312941 312941u --- NO COMMENTS
F312942 312942u --- NO COMMENTS
F312943 312943u --- NO COMMENTS
F313016 313016u --- NO COMMENTS
F313017 313017u --- NO COMMENTS
F313018 313018u --- NO COMMENTS
F313019 313019u --- NO COMMENTS
F313020 313020u --- NO COMMENTS
F313021 313021u --- NO COMMENTS
F313022 313022u --- NO COMMENTS
F313023 313023u --- NO COMMENTS
F313024 313024u --- NO COMMENTS
F313025 313025u --- NO COMMENTS
F313026 313026u --- NO COMMENTS
F313027 313027u --- NO COMMENTS
F313028 313028u --- NO COMMENTS
F313029 313029u --- NO COMMENTS
F313030 313030u --- NO COMMENTS
F313031 313031u --- NO COMMENTS
F313056 313056u --- NO COMMENTS
F313057 313057u --- NO COMMENTS
F313058 313058u --- NO COMMENTS
F313059 313059u --- NO COMMENTS
F313060 313060u --- NO COMMENTS
F313061 313061u --- NO COMMENTS
F313062 313062u --- NO COMMENTS
F313063 313063u --- NO COMMENTS
F313064 313064u --- NO COMMENTS
F313065 313065u --- NO COMMENTS
F313066 313066u --- NO COMMENTS
F313067 313067u --- NO COMMENTS
F313068 313068u --- NO COMMENTS
F313069 313069u --- NO COMMENTS
F313070 313070u --- NO COMMENTS
F313071 313071u --- NO COMMENTS
F313120 313120u --- NO COMMENTS
F313121 313121u --- NO COMMENTS
F313122 313122u --- NO COMMENTS
F313123 313123u --- NO COMMENTS
F313124 313124u --- NO COMMENTS
F313125 313125u --- NO COMMENTS
F313126 313126u --- NO COMMENTS
F313127 313127u --- NO COMMENTS
F313136 313136u --- NO COMMENTS
F313137 313137u --- NO COMMENTS
F313138 313138u --- NO COMMENTS
F313139 313139u --- NO COMMENTS
F313140 313140u --- NO COMMENTS
F313141 313141u --- NO COMMENTS
F313142 313142u --- NO COMMENTS
F313143 313143u --- NO COMMENTS
F313144 313144u --- NO COMMENTS
F313145 313145u --- NO COMMENTS
F313146 313146u --- NO COMMENTS
F313147 313147u --- NO COMMENTS
F313148 313148u --- NO COMMENTS
F313149 313149u --- NO COMMENTS
F313150 313150u --- NO COMMENTS
F313151 313151u --- NO COMMENTS
F313152 313152u --- NO COMMENTS
F313153 313153u --- NO COMMENTS
F313154 313154u --- NO COMMENTS
F313155 313155u --- NO COMMENTS
F313156 313156u --- NO COMMENTS
F313157 313157u --- NO COMMENTS
F313158 313158u --- NO COMMENTS
F313159 313159u --- NO COMMENTS
F313160 313160u --- NO COMMENTS
F313161 313161u --- NO COMMENTS
F313162 313162u --- NO COMMENTS
F313163 313163u --- NO COMMENTS
F313164 313164u --- NO COMMENTS
F313165 313165u --- NO COMMENTS
F313166 313166u --- NO COMMENTS
F313167 313167u --- NO COMMENTS
F313168 313168u --- NO COMMENTS
F313169 313169u --- NO COMMENTS
F313170 313170u --- NO COMMENTS
F313171 313171u --- NO COMMENTS
F313172 313172u --- NO COMMENTS
F313173 313173u --- NO COMMENTS
F313174 313174u --- NO COMMENTS
F313175 313175u --- NO COMMENTS
F313200 313200u --- NO COMMENTS
F313201 313201u --- NO COMMENTS
F313202 313202u --- NO COMMENTS
F313203 313203u --- NO COMMENTS
F313204 313204u --- NO COMMENTS
F313205 313205u --- NO COMMENTS
F313206 313206u --- NO COMMENTS
F313207 313207u --- NO COMMENTS
F313208 313208u --- NO COMMENTS
F313209 313209u --- NO COMMENTS
F313210 313210u --- NO COMMENTS
F313211 313211u --- NO COMMENTS
F313212 313212u --- NO COMMENTS
F313213 313213u --- NO COMMENTS
F313214 313214u --- NO COMMENTS
F313215 313215u --- NO COMMENTS
F313288 313288u --- NO COMMENTS
F313289 313289u --- NO COMMENTS
F313290 313290u --- NO COMMENTS
F313291 313291u --- NO COMMENTS
F313292 313292u --- NO COMMENTS
F313293 313293u --- NO COMMENTS
F313294 313294u --- NO COMMENTS
F313295 313295u --- NO COMMENTS
F313304 313304u --- NO COMMENTS
F313305 313305u --- NO COMMENTS
F313306 313306u --- NO COMMENTS
F313307 313307u --- NO COMMENTS
F313308 313308u --- NO COMMENTS
F313309 313309u --- NO COMMENTS
F313310 313310u --- NO COMMENTS
F313311 313311u --- NO COMMENTS
F313312 313312u --- NO COMMENTS
F313313 313313u --- NO COMMENTS
F313314 313314u --- NO COMMENTS
F313315 313315u --- NO COMMENTS
F313316 313316u --- NO COMMENTS
F313317 313317u --- NO COMMENTS
F313318 313318u --- NO COMMENTS
F313319 313319u --- NO COMMENTS
F313320 313320u --- NO COMMENTS
F313321 313321u --- NO COMMENTS
F313322 313322u --- NO COMMENTS
F313323 313323u --- NO COMMENTS
F313324 313324u --- NO COMMENTS
F313325 313325u --- NO COMMENTS
F313326 313326u --- NO COMMENTS
F313327 313327u --- NO COMMENTS
F313328 313328u --- NO COMMENTS
F313329 313329u --- NO COMMENTS
F313330 313330u --- NO COMMENTS
F313331 313331u --- NO COMMENTS
F313332 313332u --- NO COMMENTS
F313333 313333u --- NO COMMENTS
F313334 313334u --- NO COMMENTS
F313335 313335u --- NO COMMENTS
F313336 313336u --- NO COMMENTS
F313337 313337u --- NO COMMENTS
F313338 313338u --- NO COMMENTS
F313339 313339u --- NO COMMENTS
F313340 313340u --- NO COMMENTS
F313341 313341u --- NO COMMENTS
F313342 313342u --- NO COMMENTS
F313343 313343u --- NO COMMENTS
F313368 313368u --- NO COMMENTS
F313369 313369u --- NO COMMENTS
F313370 313370u --- NO COMMENTS
F313371 313371u --- NO COMMENTS
F313372 313372u --- NO COMMENTS
F313373 313373u --- NO COMMENTS
F313374 313374u --- NO COMMENTS
F313375 313375u --- NO COMMENTS
F313376 313376u --- NO COMMENTS
F313377 313377u --- NO COMMENTS
F313378 313378u --- NO COMMENTS
F313379 313379u --- NO COMMENTS
F313380 313380u --- NO COMMENTS
F313381 313381u --- NO COMMENTS
F313382 313382u --- NO COMMENTS
F313383 313383u --- NO COMMENTS
F313456 313456u --- NO COMMENTS
F313457 313457u --- NO COMMENTS
F313458 313458u --- NO COMMENTS
F313459 313459u --- NO COMMENTS
F313460 313460u --- NO COMMENTS
F313461 313461u --- NO COMMENTS
F313462 313462u --- NO COMMENTS
F313463 313463u --- NO COMMENTS
F313464 313464u --- NO COMMENTS
F313465 313465u --- NO COMMENTS
F313466 313466u --- NO COMMENTS
F313467 313467u --- NO COMMENTS
F313468 313468u --- NO COMMENTS
F313469 313469u --- NO COMMENTS
F313470 313470u --- NO COMMENTS
F313471 313471u --- NO COMMENTS
F313496 313496u --- NO COMMENTS
F313497 313497u --- NO COMMENTS
F313498 313498u --- NO COMMENTS
F313499 313499u --- NO COMMENTS
F3134 3134u --- NO COMMENTS
F313500 313500u --- NO COMMENTS
F313501 313501u --- NO COMMENTS
F313502 313502u --- NO COMMENTS
F313503 313503u --- NO COMMENTS
F313504 313504u --- NO COMMENTS
F313505 313505u --- NO COMMENTS
F313506 313506u --- NO COMMENTS
F313507 313507u --- NO COMMENTS
F313508 313508u --- NO COMMENTS
F313509 313509u --- NO COMMENTS
F313510 313510u --- NO COMMENTS
F313511 313511u --- NO COMMENTS
F313560 313560u --- NO COMMENTS
F313561 313561u --- NO COMMENTS
F313562 313562u --- NO COMMENTS
F313563 313563u --- NO COMMENTS
F313564 313564u --- NO COMMENTS
F313565 313565u --- NO COMMENTS
F313566 313566u --- NO COMMENTS
F313567 313567u --- NO COMMENTS
F313576 313576u --- NO COMMENTS
F313577 313577u --- NO COMMENTS
F313578 313578u --- NO COMMENTS
F313579 313579u --- NO COMMENTS
F313580 313580u --- NO COMMENTS
F313581 313581u --- NO COMMENTS
F313582 313582u --- NO COMMENTS
F313583 313583u --- NO COMMENTS
F313584 313584u --- NO COMMENTS
F313585 313585u --- NO COMMENTS
F313586 313586u --- NO COMMENTS
F313587 313587u --- NO COMMENTS
F313588 313588u --- NO COMMENTS
F313589 313589u --- NO COMMENTS
F313590 313590u --- NO COMMENTS
F313591 313591u --- NO COMMENTS
F313592 313592u --- NO COMMENTS
F313593 313593u --- NO COMMENTS
F313594 313594u --- NO COMMENTS
F313595 313595u --- NO COMMENTS
F313596 313596u --- NO COMMENTS
F313597 313597u --- NO COMMENTS
F313598 313598u --- NO COMMENTS
F313599 313599u --- NO COMMENTS
F3135 3135u --- NO COMMENTS
F313600 313600u --- NO COMMENTS
F313601 313601u --- NO COMMENTS
F313602 313602u --- NO COMMENTS
F313603 313603u --- NO COMMENTS
F313604 313604u --- NO COMMENTS
F313605 313605u --- NO COMMENTS
F313606 313606u --- NO COMMENTS
F313607 313607u --- NO COMMENTS
F313608 313608u --- NO COMMENTS
F313609 313609u --- NO COMMENTS
F313610 313610u --- NO COMMENTS
F313611 313611u --- NO COMMENTS
F313612 313612u --- NO COMMENTS
F313613 313613u --- NO COMMENTS
F313614 313614u --- NO COMMENTS
F313615 313615u --- NO COMMENTS
F313640 313640u --- NO COMMENTS
F313641 313641u --- NO COMMENTS
F313642 313642u --- NO COMMENTS
F313643 313643u --- NO COMMENTS
F313644 313644u --- NO COMMENTS
F313645 313645u --- NO COMMENTS
F313646 313646u --- NO COMMENTS
F313647 313647u --- NO COMMENTS
F313648 313648u --- NO COMMENTS
F313649 313649u --- NO COMMENTS
F313650 313650u --- NO COMMENTS
F313651 313651u --- NO COMMENTS
F313652 313652u --- NO COMMENTS
F313653 313653u --- NO COMMENTS
F313654 313654u --- NO COMMENTS
F313655 313655u --- NO COMMENTS
F313728 313728u --- NO COMMENTS
F313729 313729u --- NO COMMENTS
F313730 313730u --- NO COMMENTS
F313731 313731u --- NO COMMENTS
F313732 313732u --- NO COMMENTS
F313733 313733u --- NO COMMENTS
F313734 313734u --- NO COMMENTS
F313735 313735u --- NO COMMENTS
F313744 313744u --- NO COMMENTS
F313745 313745u --- NO COMMENTS
F313746 313746u --- NO COMMENTS
F313747 313747u --- NO COMMENTS
F313748 313748u --- NO COMMENTS
F313749 313749u --- NO COMMENTS
F313750 313750u --- NO COMMENTS
F313751 313751u --- NO COMMENTS
F313752 313752u --- NO COMMENTS
F313753 313753u --- NO COMMENTS
F313754 313754u --- NO COMMENTS
F313755 313755u --- NO COMMENTS
F313756 313756u --- NO COMMENTS
F313757 313757u --- NO COMMENTS
F313758 313758u --- NO COMMENTS
F313759 313759u --- NO COMMENTS
F313760 313760u --- NO COMMENTS
F313761 313761u --- NO COMMENTS
F313762 313762u --- NO COMMENTS
F313763 313763u --- NO COMMENTS
F313764 313764u --- NO COMMENTS
F313765 313765u --- NO COMMENTS
F313766 313766u --- NO COMMENTS
F313767 313767u --- NO COMMENTS
F313768 313768u --- NO COMMENTS
F313769 313769u --- NO COMMENTS
F313770 313770u --- NO COMMENTS
F313771 313771u --- NO COMMENTS
F313772 313772u --- NO COMMENTS
F313773 313773u --- NO COMMENTS
F313774 313774u --- NO COMMENTS
F313775 313775u --- NO COMMENTS
F313776 313776u --- NO COMMENTS
F313777 313777u --- NO COMMENTS
F313778 313778u --- NO COMMENTS
F313779 313779u --- NO COMMENTS
F313780 313780u --- NO COMMENTS
F313781 313781u --- NO COMMENTS
F313782 313782u --- NO COMMENTS
F313783 313783u --- NO COMMENTS
F313808 313808u --- NO COMMENTS
F313809 313809u --- NO COMMENTS
F313810 313810u --- NO COMMENTS
F313811 313811u --- NO COMMENTS
F313812 313812u --- NO COMMENTS
F313813 313813u --- NO COMMENTS
F313814 313814u --- NO COMMENTS
F313815 313815u --- NO COMMENTS
F313816 313816u --- NO COMMENTS
F313817 313817u --- NO COMMENTS
F313818 313818u --- NO COMMENTS
F313819 313819u --- NO COMMENTS
F313820 313820u --- NO COMMENTS
F313821 313821u --- NO COMMENTS
F313822 313822u --- NO COMMENTS
F313823 313823u --- NO COMMENTS
F313896 313896u --- NO COMMENTS
F313897 313897u --- NO COMMENTS
F313898 313898u --- NO COMMENTS
F313899 313899u --- NO COMMENTS
F3138 3138u --- NO COMMENTS
F313900 313900u --- NO COMMENTS
F313901 313901u --- NO COMMENTS
F313902 313902u --- NO COMMENTS
F313903 313903u --- NO COMMENTS
F313904 313904u --- NO COMMENTS
F313905 313905u --- NO COMMENTS
F313906 313906u --- NO COMMENTS
F313907 313907u --- NO COMMENTS
F313908 313908u --- NO COMMENTS
F313909 313909u --- NO COMMENTS
F313910 313910u --- NO COMMENTS
F313911 313911u --- NO COMMENTS
F313936 313936u --- NO COMMENTS
F313937 313937u --- NO COMMENTS
F313938 313938u --- NO COMMENTS
F313939 313939u --- NO COMMENTS
F313940 313940u --- NO COMMENTS
F313941 313941u --- NO COMMENTS
F313942 313942u --- NO COMMENTS
F313943 313943u --- NO COMMENTS
F313944 313944u --- NO COMMENTS
F313945 313945u --- NO COMMENTS
F313946 313946u --- NO COMMENTS
F313947 313947u --- NO COMMENTS
F313948 313948u --- NO COMMENTS
F313949 313949u --- NO COMMENTS
F313950 313950u --- NO COMMENTS
F313951 313951u --- NO COMMENTS
F3139 3139u --- NO COMMENTS
F0313 313u --- NO COMMENTS
F314000 314000u --- NO COMMENTS
F314001 314001u --- NO COMMENTS
F314002 314002u --- NO COMMENTS
F314003 314003u --- NO COMMENTS
F314004 314004u --- NO COMMENTS
F314005 314005u --- NO COMMENTS
F314006 314006u --- NO COMMENTS
F314007 314007u --- NO COMMENTS
F314016 314016u --- NO COMMENTS
F314017 314017u --- NO COMMENTS
F314018 314018u --- NO COMMENTS
F314019 314019u --- NO COMMENTS
F314020 314020u --- NO COMMENTS
F314021 314021u --- NO COMMENTS
F314022 314022u --- NO COMMENTS
F314023 314023u --- NO COMMENTS
F314024 314024u --- NO COMMENTS
F314025 314025u --- NO COMMENTS
F314026 314026u --- NO COMMENTS
F314027 314027u --- NO COMMENTS
F314028 314028u --- NO COMMENTS
F314029 314029u --- NO COMMENTS
F314030 314030u --- NO COMMENTS
F314031 314031u --- NO COMMENTS
F314032 314032u --- NO COMMENTS
F314033 314033u --- NO COMMENTS
F314034 314034u --- NO COMMENTS
F314035 314035u --- NO COMMENTS
F314036 314036u --- NO COMMENTS
F314037 314037u --- NO COMMENTS
F314038 314038u --- NO COMMENTS
F314039 314039u --- NO COMMENTS
F314040 314040u --- NO COMMENTS
F314041 314041u --- NO COMMENTS
F314042 314042u --- NO COMMENTS
F314043 314043u --- NO COMMENTS
F314044 314044u --- NO COMMENTS
F314045 314045u --- NO COMMENTS
F314046 314046u --- NO COMMENTS
F314047 314047u --- NO COMMENTS
F314048 314048u --- NO COMMENTS
F314049 314049u --- NO COMMENTS
F314050 314050u --- NO COMMENTS
F314051 314051u --- NO COMMENTS
F314052 314052u --- NO COMMENTS
F314053 314053u --- NO COMMENTS
F314054 314054u --- NO COMMENTS
F314055 314055u --- NO COMMENTS
F314080 314080u --- NO COMMENTS
F314081 314081u --- NO COMMENTS
F314082 314082u --- NO COMMENTS
F314083 314083u --- NO COMMENTS
F314084 314084u --- NO COMMENTS
F314085 314085u --- NO COMMENTS
F314086 314086u --- NO COMMENTS
F314087 314087u --- NO COMMENTS
F314088 314088u --- NO COMMENTS
F314089 314089u --- NO COMMENTS
F314090 314090u --- NO COMMENTS
F314091 314091u --- NO COMMENTS
F314092 314092u --- NO COMMENTS
F314093 314093u --- NO COMMENTS
F314094 314094u --- NO COMMENTS
F314095 314095u --- NO COMMENTS
F3140 3140u --- NO COMMENTS
F314168 314168u --- NO COMMENTS
F314169 314169u --- NO COMMENTS
F314170 314170u --- NO COMMENTS
F314171 314171u --- NO COMMENTS
F314172 314172u --- NO COMMENTS
F314173 314173u --- NO COMMENTS
F314174 314174u --- NO COMMENTS
F314175 314175u --- NO COMMENTS
F314184 314184u --- NO COMMENTS
F314185 314185u --- NO COMMENTS
F314186 314186u --- NO COMMENTS
F314187 314187u --- NO COMMENTS
F314188 314188u --- NO COMMENTS
F314189 314189u --- NO COMMENTS
F314190 314190u --- NO COMMENTS
F314191 314191u --- NO COMMENTS
F314192 314192u --- NO COMMENTS
F314193 314193u --- NO COMMENTS
F314194 314194u --- NO COMMENTS
F314195 314195u --- NO COMMENTS
F314196 314196u --- NO COMMENTS
F314197 314197u --- NO COMMENTS
F314198 314198u --- NO COMMENTS
F314199 314199u --- NO COMMENTS
F3141 3141u --- NO COMMENTS
F314200 314200u --- NO COMMENTS
F314201 314201u --- NO COMMENTS
F314202 314202u --- NO COMMENTS
F314203 314203u --- NO COMMENTS
F314204 314204u --- NO COMMENTS
F314205 314205u --- NO COMMENTS
F314206 314206u --- NO COMMENTS
F314207 314207u --- NO COMMENTS
F314208 314208u --- NO COMMENTS
F314209 314209u --- NO COMMENTS
F314210 314210u --- NO COMMENTS
F314211 314211u --- NO COMMENTS
F314212 314212u --- NO COMMENTS
F314213 314213u --- NO COMMENTS
F314214 314214u --- NO COMMENTS
F314215 314215u --- NO COMMENTS
F314216 314216u --- NO COMMENTS
F314217 314217u --- NO COMMENTS
F314218 314218u --- NO COMMENTS
F314219 314219u --- NO COMMENTS
F314220 314220u --- NO COMMENTS
F314221 314221u --- NO COMMENTS
F314222 314222u --- NO COMMENTS
F314223 314223u --- NO COMMENTS
F314248 314248u --- NO COMMENTS
F314249 314249u --- NO COMMENTS
F314250 314250u --- NO COMMENTS
F314251 314251u --- NO COMMENTS
F314252 314252u --- NO COMMENTS
F314253 314253u --- NO COMMENTS
F314254 314254u --- NO COMMENTS
F314255 314255u --- NO COMMENTS
F314256 314256u --- NO COMMENTS
F314257 314257u --- NO COMMENTS
F314258 314258u --- NO COMMENTS
F314259 314259u --- NO COMMENTS
F314260 314260u --- NO COMMENTS
F314261 314261u --- NO COMMENTS
F314262 314262u --- NO COMMENTS
F314263 314263u --- NO COMMENTS
F314336 314336u --- NO COMMENTS
F314337 314337u --- NO COMMENTS
F314338 314338u --- NO COMMENTS
F314339 314339u --- NO COMMENTS
F314340 314340u --- NO COMMENTS
F314341 314341u --- NO COMMENTS
F314342 314342u --- NO COMMENTS
F314343 314343u --- NO COMMENTS
F314344 314344u --- NO COMMENTS
F314345 314345u --- NO COMMENTS
F314346 314346u --- NO COMMENTS
F314347 314347u --- NO COMMENTS
F314348 314348u --- NO COMMENTS
F314349 314349u --- NO COMMENTS
F314350 314350u --- NO COMMENTS
F314351 314351u --- NO COMMENTS
F314376 314376u --- NO COMMENTS
F314377 314377u --- NO COMMENTS
F314378 314378u --- NO COMMENTS
F314379 314379u --- NO COMMENTS
F314380 314380u --- NO COMMENTS
F314381 314381u --- NO COMMENTS
F314382 314382u --- NO COMMENTS
F314383 314383u --- NO COMMENTS
F314384 314384u --- NO COMMENTS
F314385 314385u --- NO COMMENTS
F314386 314386u --- NO COMMENTS
F314387 314387u --- NO COMMENTS
F314388 314388u --- NO COMMENTS
F314389 314389u --- NO COMMENTS
F314390 314390u --- NO COMMENTS
F314391 314391u --- NO COMMENTS
F314440 314440u --- NO COMMENTS
F314441 314441u --- NO COMMENTS
F314442 314442u --- NO COMMENTS
F314443 314443u --- NO COMMENTS
F314444 314444u --- NO COMMENTS
F314445 314445u --- NO COMMENTS
F314446 314446u --- NO COMMENTS
F314447 314447u --- NO COMMENTS
F314456 314456u --- NO COMMENTS
F314457 314457u --- NO COMMENTS
F314458 314458u --- NO COMMENTS
F314459 314459u --- NO COMMENTS
F314460 314460u --- NO COMMENTS
F314461 314461u --- NO COMMENTS
F314462 314462u --- NO COMMENTS
F314463 314463u --- NO COMMENTS
F314464 314464u --- NO COMMENTS
F314465 314465u --- NO COMMENTS
F314466 314466u --- NO COMMENTS
F314467 314467u --- NO COMMENTS
F314468 314468u --- NO COMMENTS
F314469 314469u --- NO COMMENTS
F314470 314470u --- NO COMMENTS
F314471 314471u --- NO COMMENTS
F314472 314472u --- NO COMMENTS
F314473 314473u --- NO COMMENTS
F314474 314474u --- NO COMMENTS
F314475 314475u --- NO COMMENTS
F314476 314476u --- NO COMMENTS
F314477 314477u --- NO COMMENTS
F314478 314478u --- NO COMMENTS
F314479 314479u --- NO COMMENTS
F314480 314480u --- NO COMMENTS
F314481 314481u --- NO COMMENTS
F314482 314482u --- NO COMMENTS
F314483 314483u --- NO COMMENTS
F314484 314484u --- NO COMMENTS
F314485 314485u --- NO COMMENTS
F314486 314486u --- NO COMMENTS
F314487 314487u --- NO COMMENTS
F314488 314488u --- NO COMMENTS
F314489 314489u --- NO COMMENTS
F314490 314490u --- NO COMMENTS
F314491 314491u --- NO COMMENTS
F314492 314492u --- NO COMMENTS
F314493 314493u --- NO COMMENTS
F314494 314494u --- NO COMMENTS
F314495 314495u --- NO COMMENTS
F314520 314520u --- NO COMMENTS
F314521 314521u --- NO COMMENTS
F314522 314522u --- NO COMMENTS
F314523 314523u --- NO COMMENTS
F314524 314524u --- NO COMMENTS
F314525 314525u --- NO COMMENTS
F314526 314526u --- NO COMMENTS
F314527 314527u --- NO COMMENTS
F314528 314528u --- NO COMMENTS
F314529 314529u --- NO COMMENTS
F314530 314530u --- NO COMMENTS
F314531 314531u --- NO COMMENTS
F314532 314532u --- NO COMMENTS
F314533 314533u --- NO COMMENTS
F314534 314534u --- NO COMMENTS
F314535 314535u --- NO COMMENTS
F3145 3145u --- NO COMMENTS
F314608 314608u --- NO COMMENTS
F314609 314609u --- NO COMMENTS
F314610 314610u --- NO COMMENTS
F314611 314611u --- NO COMMENTS
F314612 314612u --- NO COMMENTS
F314613 314613u --- NO COMMENTS
F314614 314614u --- NO COMMENTS
F314615 314615u --- NO COMMENTS
F314624 314624u --- NO COMMENTS
F314625 314625u --- NO COMMENTS
F314626 314626u --- NO COMMENTS
F314627 314627u --- NO COMMENTS
F314628 314628u --- NO COMMENTS
F314629 314629u --- NO COMMENTS
F314630 314630u --- NO COMMENTS
F314631 314631u --- NO COMMENTS
F314632 314632u --- NO COMMENTS
F314633 314633u --- NO COMMENTS
F314634 314634u --- NO COMMENTS
F314635 314635u --- NO COMMENTS
F314636 314636u --- NO COMMENTS
F314637 314637u --- NO COMMENTS
F314638 314638u --- NO COMMENTS
F314639 314639u --- NO COMMENTS
F314640 314640u --- NO COMMENTS
F314641 314641u --- NO COMMENTS
F314642 314642u --- NO COMMENTS
F314643 314643u --- NO COMMENTS
F314644 314644u --- NO COMMENTS
F314645 314645u --- NO COMMENTS
F314646 314646u --- NO COMMENTS
F314647 314647u --- NO COMMENTS
F314648 314648u --- NO COMMENTS
F314649 314649u --- NO COMMENTS
F314650 314650u --- NO COMMENTS
F314651 314651u --- NO COMMENTS
F314652 314652u --- NO COMMENTS
F314653 314653u --- NO COMMENTS
F314654 314654u --- NO COMMENTS
F314655 314655u --- NO COMMENTS
F314656 314656u --- NO COMMENTS
F314657 314657u --- NO COMMENTS
F314658 314658u --- NO COMMENTS
F314659 314659u --- NO COMMENTS
F314660 314660u --- NO COMMENTS
F314661 314661u --- NO COMMENTS
F314662 314662u --- NO COMMENTS
F314663 314663u --- NO COMMENTS
F314688 314688u --- NO COMMENTS
F314689 314689u --- NO COMMENTS
F314690 314690u --- NO COMMENTS
F314691 314691u --- NO COMMENTS
F314692 314692u --- NO COMMENTS
F314693 314693u --- NO COMMENTS
F314694 314694u --- NO COMMENTS
F314695 314695u --- NO COMMENTS
F314696 314696u --- NO COMMENTS
F314697 314697u --- NO COMMENTS
F314698 314698u --- NO COMMENTS
F314699 314699u --- NO COMMENTS
F3146 3146u --- NO COMMENTS
F314700 314700u --- NO COMMENTS
F314701 314701u --- NO COMMENTS
F314702 314702u --- NO COMMENTS
F314703 314703u --- NO COMMENTS
F314776 314776u --- NO COMMENTS
F314777 314777u --- NO COMMENTS
F314778 314778u --- NO COMMENTS
F314779 314779u --- NO COMMENTS
F314780 314780u --- NO COMMENTS
F314781 314781u --- NO COMMENTS
F314782 314782u --- NO COMMENTS
F314783 314783u --- NO COMMENTS
F314784 314784u --- NO COMMENTS
F314785 314785u --- NO COMMENTS
F314786 314786u --- NO COMMENTS
F314787 314787u --- NO COMMENTS
F314788 314788u --- NO COMMENTS
F314789 314789u --- NO COMMENTS
F314790 314790u --- NO COMMENTS
F314791 314791u --- NO COMMENTS
F3147 3147u --- NO COMMENTS
F314816 314816u --- NO COMMENTS
F314817 314817u --- NO COMMENTS
F314818 314818u --- NO COMMENTS
F314819 314819u --- NO COMMENTS
F314820 314820u --- NO COMMENTS
F314821 314821u --- NO COMMENTS
F314822 314822u --- NO COMMENTS
F314823 314823u --- NO COMMENTS
F314824 314824u --- NO COMMENTS
F314825 314825u --- NO COMMENTS
F314826 314826u --- NO COMMENTS
F314827 314827u --- NO COMMENTS
F314828 314828u --- NO COMMENTS
F314829 314829u --- NO COMMENTS
F314830 314830u --- NO COMMENTS
F314831 314831u --- NO COMMENTS
F314880 314880u --- NO COMMENTS
F314881 314881u --- NO COMMENTS
F314882 314882u --- NO COMMENTS
F314883 314883u --- NO COMMENTS
F314884 314884u --- NO COMMENTS
F314885 314885u --- NO COMMENTS
F314886 314886u --- NO COMMENTS
F314887 314887u --- NO COMMENTS
F314896 314896u --- NO COMMENTS
F314897 314897u --- NO COMMENTS
F314898 314898u --- NO COMMENTS
F314899 314899u --- NO COMMENTS
F3148 3148u --- NO COMMENTS
F314900 314900u --- NO COMMENTS
F314901 314901u --- NO COMMENTS
F314902 314902u --- NO COMMENTS
F314903 314903u --- NO COMMENTS
F314904 314904u --- NO COMMENTS
F314905 314905u --- NO COMMENTS
F314906 314906u --- NO COMMENTS
F314907 314907u --- NO COMMENTS
F314908 314908u --- NO COMMENTS
F314909 314909u --- NO COMMENTS
F314910 314910u --- NO COMMENTS
F314911 314911u --- NO COMMENTS
F314912 314912u --- NO COMMENTS
F314913 314913u --- NO COMMENTS
F314914 314914u --- NO COMMENTS
F314915 314915u --- NO COMMENTS
F314916 314916u --- NO COMMENTS
F314917 314917u --- NO COMMENTS
F314918 314918u --- NO COMMENTS
F314919 314919u --- NO COMMENTS
F314920 314920u --- NO COMMENTS
F314921 314921u --- NO COMMENTS
F314922 314922u --- NO COMMENTS
F314923 314923u --- NO COMMENTS
F314924 314924u --- NO COMMENTS
F314925 314925u --- NO COMMENTS
F314926 314926u --- NO COMMENTS
F314927 314927u --- NO COMMENTS
F314928 314928u --- NO COMMENTS
F314929 314929u --- NO COMMENTS
F314930 314930u --- NO COMMENTS
F314931 314931u --- NO COMMENTS
F314932 314932u --- NO COMMENTS
F314933 314933u --- NO COMMENTS
F314934 314934u --- NO COMMENTS
F314935 314935u --- NO COMMENTS
F314960 314960u --- NO COMMENTS
F314961 314961u --- NO COMMENTS
F314962 314962u --- NO COMMENTS
F314963 314963u --- NO COMMENTS
F314964 314964u --- NO COMMENTS
F314965 314965u --- NO COMMENTS
F314966 314966u --- NO COMMENTS
F314967 314967u --- NO COMMENTS
F314968 314968u --- NO COMMENTS
F314969 314969u --- NO COMMENTS
F314970 314970u --- NO COMMENTS
F314971 314971u --- NO COMMENTS
F314972 314972u --- NO COMMENTS
F314973 314973u --- NO COMMENTS
F314974 314974u --- NO COMMENTS
F314975 314975u --- NO COMMENTS
F3149 3149u --- NO COMMENTS
F315048 315048u --- NO COMMENTS
F315049 315049u --- NO COMMENTS
F315050 315050u --- NO COMMENTS
F315051 315051u --- NO COMMENTS
F315052 315052u --- NO COMMENTS
F315053 315053u --- NO COMMENTS
F315054 315054u --- NO COMMENTS
F315055 315055u --- NO COMMENTS
F315064 315064u --- NO COMMENTS
F315065 315065u --- NO COMMENTS
F315066 315066u --- NO COMMENTS
F315067 315067u --- NO COMMENTS
F315068 315068u --- NO COMMENTS
F315069 315069u --- NO COMMENTS
F315070 315070u --- NO COMMENTS
F315071 315071u --- NO COMMENTS
F315072 315072u --- NO COMMENTS
F315073 315073u --- NO COMMENTS
F315074 315074u --- NO COMMENTS
F315075 315075u --- NO COMMENTS
F315076 315076u --- NO COMMENTS
F315077 315077u --- NO COMMENTS
F315078 315078u --- NO COMMENTS
F315079 315079u --- NO COMMENTS
F315080 315080u --- NO COMMENTS
F315081 315081u --- NO COMMENTS
F315082 315082u --- NO COMMENTS
F315083 315083u --- NO COMMENTS
F315084 315084u --- NO COMMENTS
F315085 315085u --- NO COMMENTS
F315086 315086u --- NO COMMENTS
F315087 315087u --- NO COMMENTS
F315088 315088u --- NO COMMENTS
F315089 315089u --- NO COMMENTS
F315090 315090u --- NO COMMENTS
F315091 315091u --- NO COMMENTS
F315092 315092u --- NO COMMENTS
F315093 315093u --- NO COMMENTS
F315094 315094u --- NO COMMENTS
F315095 315095u --- NO COMMENTS
F315096 315096u --- NO COMMENTS
F315097 315097u --- NO COMMENTS
F315098 315098u --- NO COMMENTS
F315099 315099u --- NO COMMENTS
F3150 3150u --- NO COMMENTS
F315100 315100u --- NO COMMENTS
F315101 315101u --- NO COMMENTS
F315102 315102u --- NO COMMENTS
F315103 315103u --- NO COMMENTS
F315128 315128u --- NO COMMENTS
F315129 315129u --- NO COMMENTS
F315130 315130u --- NO COMMENTS
F315131 315131u --- NO COMMENTS
F315132 315132u --- NO COMMENTS
F315133 315133u --- NO COMMENTS
F315134 315134u --- NO COMMENTS
F315135 315135u --- NO COMMENTS
F315136 315136u --- NO COMMENTS
F315137 315137u --- NO COMMENTS
F315138 315138u --- NO COMMENTS
F315139 315139u --- NO COMMENTS
F315140 315140u --- NO COMMENTS
F315141 315141u --- NO COMMENTS
F315142 315142u --- NO COMMENTS
F315143 315143u --- NO COMMENTS
F3151 3151u --- NO COMMENTS
F315216 315216u --- NO COMMENTS
F315217 315217u --- NO COMMENTS
F315218 315218u --- NO COMMENTS
F315219 315219u --- NO COMMENTS
F315220 315220u --- NO COMMENTS
F315221 315221u --- NO COMMENTS
F315222 315222u --- NO COMMENTS
F315223 315223u --- NO COMMENTS
F315224 315224u --- NO COMMENTS
F315225 315225u --- NO COMMENTS
F315226 315226u --- NO COMMENTS
F315227 315227u --- NO COMMENTS
F315228 315228u --- NO COMMENTS
F315229 315229u --- NO COMMENTS
F315230 315230u --- NO COMMENTS
F315231 315231u --- NO COMMENTS
F315256 315256u --- NO COMMENTS
F315257 315257u --- NO COMMENTS
F315258 315258u --- NO COMMENTS
F315259 315259u --- NO COMMENTS
F315260 315260u --- NO COMMENTS
F315261 315261u --- NO COMMENTS
F315262 315262u --- NO COMMENTS
F315263 315263u --- NO COMMENTS
F315264 315264u --- NO COMMENTS
F315265 315265u --- NO COMMENTS
F315266 315266u --- NO COMMENTS
F315267 315267u --- NO COMMENTS
F315268 315268u --- NO COMMENTS
F315269 315269u --- NO COMMENTS
F315270 315270u --- NO COMMENTS
F315271 315271u --- NO COMMENTS
F3152 3152u --- NO COMMENTS
F315320 315320u --- NO COMMENTS
F315321 315321u --- NO COMMENTS
F315322 315322u --- NO COMMENTS
F315323 315323u --- NO COMMENTS
F315324 315324u --- NO COMMENTS
F315325 315325u --- NO COMMENTS
F315326 315326u --- NO COMMENTS
F315327 315327u --- NO COMMENTS
F315336 315336u --- NO COMMENTS
F315337 315337u --- NO COMMENTS
F315338 315338u --- NO COMMENTS
F315339 315339u --- NO COMMENTS
F315340 315340u --- NO COMMENTS
F315341 315341u --- NO COMMENTS
F315342 315342u --- NO COMMENTS
F315343 315343u --- NO COMMENTS
F315344 315344u --- NO COMMENTS
F315345 315345u --- NO COMMENTS
F315346 315346u --- NO COMMENTS
F315347 315347u --- NO COMMENTS
F315348 315348u --- NO COMMENTS
F315349 315349u --- NO COMMENTS
F315350 315350u --- NO COMMENTS
F315351 315351u --- NO COMMENTS
F315352 315352u --- NO COMMENTS
F315353 315353u --- NO COMMENTS
F315354 315354u --- NO COMMENTS
F315355 315355u --- NO COMMENTS
F315356 315356u --- NO COMMENTS
F315357 315357u --- NO COMMENTS
F315358 315358u --- NO COMMENTS
F315359 315359u --- NO COMMENTS
F315360 315360u --- NO COMMENTS
F315361 315361u --- NO COMMENTS
F315362 315362u --- NO COMMENTS
F315363 315363u --- NO COMMENTS
F315364 315364u --- NO COMMENTS
F315365 315365u --- NO COMMENTS
F315366 315366u --- NO COMMENTS
F315367 315367u --- NO COMMENTS
F315368 315368u --- NO COMMENTS
F315369 315369u --- NO COMMENTS
F315370 315370u --- NO COMMENTS
F315371 315371u --- NO COMMENTS
F315372 315372u --- NO COMMENTS
F315373 315373u --- NO COMMENTS
F315374 315374u --- NO COMMENTS
F315375 315375u --- NO COMMENTS
F3153 3153u --- NO COMMENTS
F315400 315400u --- NO COMMENTS
F315401 315401u --- NO COMMENTS
F315402 315402u --- NO COMMENTS
F315403 315403u --- NO COMMENTS
F315404 315404u --- NO COMMENTS
F315405 315405u --- NO COMMENTS
F315406 315406u --- NO COMMENTS
F315407 315407u --- NO COMMENTS
F315408 315408u --- NO COMMENTS
F315409 315409u --- NO COMMENTS
F315410 315410u --- NO COMMENTS
F315411 315411u --- NO COMMENTS
F315412 315412u --- NO COMMENTS
F315413 315413u --- NO COMMENTS
F315414 315414u --- NO COMMENTS
F315415 315415u --- NO COMMENTS
F315488 315488u --- NO COMMENTS
F315489 315489u --- NO COMMENTS
F315490 315490u --- NO COMMENTS
F315491 315491u --- NO COMMENTS
F315492 315492u --- NO COMMENTS
F315493 315493u --- NO COMMENTS
F315494 315494u --- NO COMMENTS
F315495 315495u --- NO COMMENTS
F3154 3154u --- NO COMMENTS
F315504 315504u --- NO COMMENTS
F315505 315505u --- NO COMMENTS
F315506 315506u --- NO COMMENTS
F315507 315507u --- NO COMMENTS
F315508 315508u --- NO COMMENTS
F315509 315509u --- NO COMMENTS
F315510 315510u --- NO COMMENTS
F315511 315511u --- NO COMMENTS
F315512 315512u --- NO COMMENTS
F315513 315513u --- NO COMMENTS
F315514 315514u --- NO COMMENTS
F315515 315515u --- NO COMMENTS
F315516 315516u --- NO COMMENTS
F315517 315517u --- NO COMMENTS
F315518 315518u --- NO COMMENTS
F315519 315519u --- NO COMMENTS
F315520 315520u --- NO COMMENTS
F315521 315521u --- NO COMMENTS
F315522 315522u --- NO COMMENTS
F315523 315523u --- NO COMMENTS
F315524 315524u --- NO COMMENTS
F315525 315525u --- NO COMMENTS
F315526 315526u --- NO COMMENTS
F315527 315527u --- NO COMMENTS
F315528 315528u --- NO COMMENTS
F315529 315529u --- NO COMMENTS
F315530 315530u --- NO COMMENTS
F315531 315531u --- NO COMMENTS
F315532 315532u --- NO COMMENTS
F315533 315533u --- NO COMMENTS
F315534 315534u --- NO COMMENTS
F315535 315535u --- NO COMMENTS
F315536 315536u --- NO COMMENTS
F315537 315537u --- NO COMMENTS
F315538 315538u --- NO COMMENTS
F315539 315539u --- NO COMMENTS
F315540 315540u --- NO COMMENTS
F315541 315541u --- NO COMMENTS
F315542 315542u --- NO COMMENTS
F315543 315543u --- NO COMMENTS
F315568 315568u --- NO COMMENTS
F315569 315569u --- NO COMMENTS
F315570 315570u --- NO COMMENTS
F315571 315571u --- NO COMMENTS
F315572 315572u --- NO COMMENTS
F315573 315573u --- NO COMMENTS
F315574 315574u --- NO COMMENTS
F315575 315575u --- NO COMMENTS
F315576 315576u --- NO COMMENTS
F315577 315577u --- NO COMMENTS
F315578 315578u --- NO COMMENTS
F315579 315579u --- NO COMMENTS
F315580 315580u --- NO COMMENTS
F315581 315581u --- NO COMMENTS
F315582 315582u --- NO COMMENTS
F315583 315583u --- NO COMMENTS
F315656 315656u --- NO COMMENTS
F315657 315657u --- NO COMMENTS
F315658 315658u --- NO COMMENTS
F315659 315659u --- NO COMMENTS
F315660 315660u --- NO COMMENTS
F315661 315661u --- NO COMMENTS
F315662 315662u --- NO COMMENTS
F315663 315663u --- NO COMMENTS
F315664 315664u --- NO COMMENTS
F315665 315665u --- NO COMMENTS
F315666 315666u --- NO COMMENTS
F315667 315667u --- NO COMMENTS
F315668 315668u --- NO COMMENTS
F315669 315669u --- NO COMMENTS
F315670 315670u --- NO COMMENTS
F315671 315671u --- NO COMMENTS
F315696 315696u --- NO COMMENTS
F315697 315697u --- NO COMMENTS
F315698 315698u --- NO COMMENTS
F315699 315699u --- NO COMMENTS
F315700 315700u --- NO COMMENTS
F315701 315701u --- NO COMMENTS
F315702 315702u --- NO COMMENTS
F315703 315703u --- NO COMMENTS
F315704 315704u --- NO COMMENTS
F315705 315705u --- NO COMMENTS
F315706 315706u --- NO COMMENTS
F315707 315707u --- NO COMMENTS
F315708 315708u --- NO COMMENTS
F315709 315709u --- NO COMMENTS
F315710 315710u --- NO COMMENTS
F315711 315711u --- NO COMMENTS
F3157 3157u --- NO COMMENTS
F3158 3158u --- NO COMMENTS
F3160 3160u --- NO COMMENTS
F316272 316272u --- NO COMMENTS
F316273 316273u --- NO COMMENTS
F316274 316274u --- NO COMMENTS
F316275 316275u --- NO COMMENTS
F316276 316276u --- NO COMMENTS
F316277 316277u --- NO COMMENTS
F316278 316278u --- NO COMMENTS
F316279 316279u --- NO COMMENTS
F316280 316280u --- NO COMMENTS
F316281 316281u --- NO COMMENTS
F316282 316282u --- NO COMMENTS
F316283 316283u --- NO COMMENTS
F316284 316284u --- NO COMMENTS
F316285 316285u --- NO COMMENTS
F316286 316286u --- NO COMMENTS
F316287 316287u --- NO COMMENTS
F316288 316288u --- NO COMMENTS
F316289 316289u --- NO COMMENTS
F316290 316290u --- NO COMMENTS
F316291 316291u --- NO COMMENTS
F316292 316292u --- NO COMMENTS
F316293 316293u --- NO COMMENTS
F316294 316294u --- NO COMMENTS
F316295 316295u --- NO COMMENTS
F316296 316296u --- NO COMMENTS
F316297 316297u --- NO COMMENTS
F316298 316298u --- NO COMMENTS
F316299 316299u --- NO COMMENTS
F3162 3162u --- NO COMMENTS
F316300 316300u --- NO COMMENTS
F316301 316301u --- NO COMMENTS
F316302 316302u --- NO COMMENTS
F316303 316303u --- NO COMMENTS
F316336 316336u --- NO COMMENTS
F316337 316337u --- NO COMMENTS
F316338 316338u --- NO COMMENTS
F316339 316339u --- NO COMMENTS
F316340 316340u --- NO COMMENTS
F316341 316341u --- NO COMMENTS
F316342 316342u --- NO COMMENTS
F316343 316343u --- NO COMMENTS
F316392 316392u --- NO COMMENTS
F316393 316393u --- NO COMMENTS
F316394 316394u --- NO COMMENTS
F316395 316395u --- NO COMMENTS
F316396 316396u --- NO COMMENTS
F316397 316397u --- NO COMMENTS
F316398 316398u --- NO COMMENTS
F316399 316399u --- NO COMMENTS
F3163 3163u --- NO COMMENTS
F316400 316400u --- NO COMMENTS
F316401 316401u --- NO COMMENTS
F316402 316402u --- NO COMMENTS
F316403 316403u --- NO COMMENTS
F316404 316404u --- NO COMMENTS
F316405 316405u --- NO COMMENTS
F316406 316406u --- NO COMMENTS
F316407 316407u --- NO COMMENTS
F316408 316408u --- NO COMMENTS
F316409 316409u --- NO COMMENTS
F316410 316410u --- NO COMMENTS
F316411 316411u --- NO COMMENTS
F316412 316412u --- NO COMMENTS
F316413 316413u --- NO COMMENTS
F316414 316414u --- NO COMMENTS
F316415 316415u --- NO COMMENTS
F316416 316416u --- NO COMMENTS
F316417 316417u --- NO COMMENTS
F316418 316418u --- NO COMMENTS
F316419 316419u --- NO COMMENTS
F316420 316420u --- NO COMMENTS
F316421 316421u --- NO COMMENTS
F316422 316422u --- NO COMMENTS
F316423 316423u --- NO COMMENTS
F316456 316456u --- NO COMMENTS
F316457 316457u --- NO COMMENTS
F316458 316458u --- NO COMMENTS
F316459 316459u --- NO COMMENTS
F316460 316460u --- NO COMMENTS
F316461 316461u --- NO COMMENTS
F316462 316462u --- NO COMMENTS
F316463 316463u --- NO COMMENTS
F3164 3164u --- NO COMMENTS
F316512 316512u --- NO COMMENTS
F316513 316513u --- NO COMMENTS
F316514 316514u --- NO COMMENTS
F316515 316515u --- NO COMMENTS
F316516 316516u --- NO COMMENTS
F316517 316517u --- NO COMMENTS
F316518 316518u --- NO COMMENTS
F316519 316519u --- NO COMMENTS
F316520 316520u --- NO COMMENTS
F316521 316521u --- NO COMMENTS
F316522 316522u --- NO COMMENTS
F316523 316523u --- NO COMMENTS
F316524 316524u --- NO COMMENTS
F316525 316525u --- NO COMMENTS
F316526 316526u --- NO COMMENTS
F316527 316527u --- NO COMMENTS
F316528 316528u --- NO COMMENTS
F316529 316529u --- NO COMMENTS
F316530 316530u --- NO COMMENTS
F316531 316531u --- NO COMMENTS
F316532 316532u --- NO COMMENTS
F316533 316533u --- NO COMMENTS
F316534 316534u --- NO COMMENTS
F316535 316535u --- NO COMMENTS
F316536 316536u --- NO COMMENTS
F316537 316537u --- NO COMMENTS
F316538 316538u --- NO COMMENTS
F316539 316539u --- NO COMMENTS
F316540 316540u --- NO COMMENTS
F316541 316541u --- NO COMMENTS
F316542 316542u --- NO COMMENTS
F316543 316543u --- NO COMMENTS
F316576 316576u --- NO COMMENTS
F316577 316577u --- NO COMMENTS
F316578 316578u --- NO COMMENTS
F316579 316579u --- NO COMMENTS
F316580 316580u --- NO COMMENTS
F316581 316581u --- NO COMMENTS
F316582 316582u --- NO COMMENTS
F316583 316583u --- NO COMMENTS
F3165 3165u --- NO COMMENTS
F0317 317u --- NO COMMENTS
F3180 3180u --- NO COMMENTS
F3181 3181u --- NO COMMENTS
F3182 3182u --- NO COMMENTS
F3183 3183u --- NO COMMENTS
F3184 3184u --- NO COMMENTS
F3186 3186u --- NO COMMENTS
F3187 3187u --- NO COMMENTS
F3188 3188u --- NO COMMENTS
F3189 3189u --- NO COMMENTS
F3190 3190u --- NO COMMENTS
F3191 3191u --- NO COMMENTS
F3192 3192u --- NO COMMENTS
F3193 3193u --- NO COMMENTS
F3194 3194u --- NO COMMENTS
F319536 319536u --- NO COMMENTS
F319537 319537u --- NO COMMENTS
F319538 319538u --- NO COMMENTS
F319539 319539u --- NO COMMENTS
F319540 319540u --- NO COMMENTS
F319541 319541u --- NO COMMENTS
F319542 319542u --- NO COMMENTS
F319543 319543u --- NO COMMENTS
F319552 319552u --- NO COMMENTS
F319553 319553u --- NO COMMENTS
F319554 319554u --- NO COMMENTS
F319555 319555u --- NO COMMENTS
F319556 319556u --- NO COMMENTS
F319557 319557u --- NO COMMENTS
F319558 319558u --- NO COMMENTS
F319559 319559u --- NO COMMENTS
F319560 319560u --- NO COMMENTS
F319561 319561u --- NO COMMENTS
F319562 319562u --- NO COMMENTS
F319563 319563u --- NO COMMENTS
F319564 319564u --- NO COMMENTS
F319565 319565u --- NO COMMENTS
F319566 319566u --- NO COMMENTS
F319567 319567u --- NO COMMENTS
F319568 319568u --- NO COMMENTS
F319569 319569u --- NO COMMENTS
F319570 319570u --- NO COMMENTS
F319571 319571u --- NO COMMENTS
F319572 319572u --- NO COMMENTS
F319573 319573u --- NO COMMENTS
F319574 319574u --- NO COMMENTS
F319575 319575u --- NO COMMENTS
F319576 319576u --- NO COMMENTS
F319577 319577u --- NO COMMENTS
F319578 319578u --- NO COMMENTS
F319579 319579u --- NO COMMENTS
F319580 319580u --- NO COMMENTS
F319581 319581u --- NO COMMENTS
F319582 319582u --- NO COMMENTS
F319583 319583u --- NO COMMENTS
F319584 319584u --- NO COMMENTS
F319585 319585u --- NO COMMENTS
F319586 319586u --- NO COMMENTS
F319587 319587u --- NO COMMENTS
F319588 319588u --- NO COMMENTS
F319589 319589u --- NO COMMENTS
F319590 319590u --- NO COMMENTS
F319591 319591u --- NO COMMENTS
F3195 3195u --- NO COMMENTS
F319616 319616u --- NO COMMENTS
F319617 319617u --- NO COMMENTS
F319618 319618u --- NO COMMENTS
F319619 319619u --- NO COMMENTS
F319620 319620u --- NO COMMENTS
F319621 319621u --- NO COMMENTS
F319622 319622u --- NO COMMENTS
F319623 319623u --- NO COMMENTS
F319624 319624u --- NO COMMENTS
F319625 319625u --- NO COMMENTS
F319626 319626u --- NO COMMENTS
F319627 319627u --- NO COMMENTS
F319628 319628u --- NO COMMENTS
F319629 319629u --- NO COMMENTS
F319630 319630u --- NO COMMENTS
F319631 319631u --- NO COMMENTS
F3196 3196u --- NO COMMENTS
F319704 319704u --- NO COMMENTS
F319705 319705u --- NO COMMENTS
F319706 319706u --- NO COMMENTS
F319707 319707u --- NO COMMENTS
F319708 319708u --- NO COMMENTS
F319709 319709u --- NO COMMENTS
F319710 319710u --- NO COMMENTS
F319711 319711u --- NO COMMENTS
F319720 319720u --- NO COMMENTS
F319721 319721u --- NO COMMENTS
F319722 319722u --- NO COMMENTS
F319723 319723u --- NO COMMENTS
F319724 319724u --- NO COMMENTS
F319725 319725u --- NO COMMENTS
F319726 319726u --- NO COMMENTS
F319727 319727u --- NO COMMENTS
F319728 319728u --- NO COMMENTS
F319729 319729u --- NO COMMENTS
F319730 319730u --- NO COMMENTS
F319731 319731u --- NO COMMENTS
F319732 319732u --- NO COMMENTS
F319733 319733u --- NO COMMENTS
F319734 319734u --- NO COMMENTS
F319735 319735u --- NO COMMENTS
F319736 319736u --- NO COMMENTS
F319737 319737u --- NO COMMENTS
F319738 319738u --- NO COMMENTS
F319739 319739u --- NO COMMENTS
F319740 319740u --- NO COMMENTS
F319741 319741u --- NO COMMENTS
F319742 319742u --- NO COMMENTS
F319743 319743u --- NO COMMENTS
F319744 319744u --- NO COMMENTS
F319745 319745u --- NO COMMENTS
F319746 319746u --- NO COMMENTS
F319747 319747u --- NO COMMENTS
F319748 319748u --- NO COMMENTS
F319749 319749u --- NO COMMENTS
F319750 319750u --- NO COMMENTS
F319751 319751u --- NO COMMENTS
F319752 319752u --- NO COMMENTS
F319753 319753u --- NO COMMENTS
F319754 319754u --- NO COMMENTS
F319755 319755u --- NO COMMENTS
F319756 319756u --- NO COMMENTS
F319757 319757u --- NO COMMENTS
F319758 319758u --- NO COMMENTS
F319759 319759u --- NO COMMENTS
F319784 319784u --- NO COMMENTS
F319785 319785u --- NO COMMENTS
F319786 319786u --- NO COMMENTS
F319787 319787u --- NO COMMENTS
F319788 319788u --- NO COMMENTS
F319789 319789u --- NO COMMENTS
F319790 319790u --- NO COMMENTS
F319791 319791u --- NO COMMENTS
F319792 319792u --- NO COMMENTS
F319793 319793u --- NO COMMENTS
F319794 319794u --- NO COMMENTS
F319795 319795u --- NO COMMENTS
F319796 319796u --- NO COMMENTS
F319797 319797u --- NO COMMENTS
F319798 319798u --- NO COMMENTS
F319799 319799u --- NO COMMENTS
F319872 319872u --- NO COMMENTS
F319873 319873u --- NO COMMENTS
F319874 319874u --- NO COMMENTS
F319875 319875u --- NO COMMENTS
F319876 319876u --- NO COMMENTS
F319877 319877u --- NO COMMENTS
F319878 319878u --- NO COMMENTS
F319879 319879u --- NO COMMENTS
F319888 319888u --- NO COMMENTS
F319889 319889u --- NO COMMENTS
F319890 319890u --- NO COMMENTS
F319891 319891u --- NO COMMENTS
F319892 319892u --- NO COMMENTS
F319893 319893u --- NO COMMENTS
F319894 319894u --- NO COMMENTS
F319895 319895u --- NO COMMENTS
F319896 319896u --- NO COMMENTS
F319897 319897u --- NO COMMENTS
F319898 319898u --- NO COMMENTS
F319899 319899u --- NO COMMENTS
F319900 319900u --- NO COMMENTS
F319901 319901u --- NO COMMENTS
F319902 319902u --- NO COMMENTS
F319903 319903u --- NO COMMENTS
F319904 319904u --- NO COMMENTS
F319905 319905u --- NO COMMENTS
F319906 319906u --- NO COMMENTS
F319907 319907u --- NO COMMENTS
F319908 319908u --- NO COMMENTS
F319909 319909u --- NO COMMENTS
F319910 319910u --- NO COMMENTS
F319911 319911u --- NO COMMENTS
F319912 319912u --- NO COMMENTS
F319913 319913u --- NO COMMENTS
F319914 319914u --- NO COMMENTS
F319915 319915u --- NO COMMENTS
F319916 319916u --- NO COMMENTS
F319917 319917u --- NO COMMENTS
F319918 319918u --- NO COMMENTS
F319919 319919u --- NO COMMENTS
F319920 319920u --- NO COMMENTS
F319921 319921u --- NO COMMENTS
F319922 319922u --- NO COMMENTS
F319923 319923u --- NO COMMENTS
F319924 319924u --- NO COMMENTS
F319925 319925u --- NO COMMENTS
F319926 319926u --- NO COMMENTS
F319927 319927u --- NO COMMENTS
F319952 319952u --- NO COMMENTS
F319953 319953u --- NO COMMENTS
F319954 319954u --- NO COMMENTS
F319955 319955u --- NO COMMENTS
F319956 319956u --- NO COMMENTS
F319957 319957u --- NO COMMENTS
F319958 319958u --- NO COMMENTS
F319959 319959u --- NO COMMENTS
F319960 319960u --- NO COMMENTS
F319961 319961u --- NO COMMENTS
F319962 319962u --- NO COMMENTS
F319963 319963u --- NO COMMENTS
F319964 319964u --- NO COMMENTS
F319965 319965u --- NO COMMENTS
F319966 319966u --- NO COMMENTS
F319967 319967u --- NO COMMENTS
F320040 320040u --- NO COMMENTS
F320041 320041u --- NO COMMENTS
F320042 320042u --- NO COMMENTS
F320043 320043u --- NO COMMENTS
F320044 320044u --- NO COMMENTS
F320045 320045u --- NO COMMENTS
F320046 320046u --- NO COMMENTS
F320047 320047u --- NO COMMENTS
F320056 320056u --- NO COMMENTS
F320057 320057u --- NO COMMENTS
F320058 320058u --- NO COMMENTS
F320059 320059u --- NO COMMENTS
F320060 320060u --- NO COMMENTS
F320061 320061u --- NO COMMENTS
F320062 320062u --- NO COMMENTS
F320063 320063u --- NO COMMENTS
F320064 320064u --- NO COMMENTS
F320065 320065u --- NO COMMENTS
F320066 320066u --- NO COMMENTS
F320067 320067u --- NO COMMENTS
F320068 320068u --- NO COMMENTS
F320069 320069u --- NO COMMENTS
F320070 320070u --- NO COMMENTS
F320071 320071u --- NO COMMENTS
F320072 320072u --- NO COMMENTS
F320073 320073u --- NO COMMENTS
F320074 320074u --- NO COMMENTS
F320075 320075u --- NO COMMENTS
F320076 320076u --- NO COMMENTS
F320077 320077u --- NO COMMENTS
F320078 320078u --- NO COMMENTS
F320079 320079u --- NO COMMENTS
F320080 320080u --- NO COMMENTS
F320081 320081u --- NO COMMENTS
F320082 320082u --- NO COMMENTS
F320083 320083u --- NO COMMENTS
F320084 320084u --- NO COMMENTS
F320085 320085u --- NO COMMENTS
F320086 320086u --- NO COMMENTS
F320087 320087u --- NO COMMENTS
F320088 320088u --- NO COMMENTS
F320089 320089u --- NO COMMENTS
F320090 320090u --- NO COMMENTS
F320091 320091u --- NO COMMENTS
F320092 320092u --- NO COMMENTS
F320093 320093u --- NO COMMENTS
F320094 320094u --- NO COMMENTS
F320095 320095u --- NO COMMENTS
F320120 320120u --- NO COMMENTS
F320121 320121u --- NO COMMENTS
F320122 320122u --- NO COMMENTS
F320123 320123u --- NO COMMENTS
F320124 320124u --- NO COMMENTS
F320125 320125u --- NO COMMENTS
F320126 320126u --- NO COMMENTS
F320127 320127u --- NO COMMENTS
F320128 320128u --- NO COMMENTS
F320129 320129u --- NO COMMENTS
F320130 320130u --- NO COMMENTS
F320131 320131u --- NO COMMENTS
F320132 320132u --- NO COMMENTS
F320133 320133u --- NO COMMENTS
F320134 320134u --- NO COMMENTS
F320135 320135u --- NO COMMENTS
F320208 320208u --- NO COMMENTS
F320209 320209u --- NO COMMENTS
F320210 320210u --- NO COMMENTS
F320211 320211u --- NO COMMENTS
F320212 320212u --- NO COMMENTS
F320213 320213u --- NO COMMENTS
F320214 320214u --- NO COMMENTS
F320215 320215u --- NO COMMENTS
F320224 320224u --- NO COMMENTS
F320225 320225u --- NO COMMENTS
F320226 320226u --- NO COMMENTS
F320227 320227u --- NO COMMENTS
F320228 320228u --- NO COMMENTS
F320229 320229u --- NO COMMENTS
F320230 320230u --- NO COMMENTS
F320231 320231u --- NO COMMENTS
F320232 320232u --- NO COMMENTS
F320233 320233u --- NO COMMENTS
F320234 320234u --- NO COMMENTS
F320235 320235u --- NO COMMENTS
F320236 320236u --- NO COMMENTS
F320237 320237u --- NO COMMENTS
F320238 320238u --- NO COMMENTS
F320239 320239u --- NO COMMENTS
F320240 320240u --- NO COMMENTS
F320241 320241u --- NO COMMENTS
F320242 320242u --- NO COMMENTS
F320243 320243u --- NO COMMENTS
F320244 320244u --- NO COMMENTS
F320245 320245u --- NO COMMENTS
F320246 320246u --- NO COMMENTS
F320247 320247u --- NO COMMENTS
F320248 320248u --- NO COMMENTS
F320249 320249u --- NO COMMENTS
F320250 320250u --- NO COMMENTS
F320251 320251u --- NO COMMENTS
F320252 320252u --- NO COMMENTS
F320253 320253u --- NO COMMENTS
F320254 320254u --- NO COMMENTS
F320255 320255u --- NO COMMENTS
F320256 320256u --- NO COMMENTS
F320257 320257u --- NO COMMENTS
F320258 320258u --- NO COMMENTS
F320259 320259u --- NO COMMENTS
F320260 320260u --- NO COMMENTS
F320261 320261u --- NO COMMENTS
F320262 320262u --- NO COMMENTS
F320263 320263u --- NO COMMENTS
F320288 320288u --- NO COMMENTS
F320289 320289u --- NO COMMENTS
F320290 320290u --- NO COMMENTS
F320291 320291u --- NO COMMENTS
F320292 320292u --- NO COMMENTS
F320293 320293u --- NO COMMENTS
F320294 320294u --- NO COMMENTS
F320295 320295u --- NO COMMENTS
F320296 320296u --- NO COMMENTS
F320297 320297u --- NO COMMENTS
F320298 320298u --- NO COMMENTS
F320299 320299u --- NO COMMENTS
F320300 320300u --- NO COMMENTS
F320301 320301u --- NO COMMENTS
F320302 320302u --- NO COMMENTS
F320303 320303u --- NO COMMENTS
F320376 320376u --- NO COMMENTS
F320377 320377u --- NO COMMENTS
F320378 320378u --- NO COMMENTS
F320379 320379u --- NO COMMENTS
F320380 320380u --- NO COMMENTS
F320381 320381u --- NO COMMENTS
F320382 320382u --- NO COMMENTS
F320383 320383u --- NO COMMENTS
F320384 320384u --- NO COMMENTS
F320385 320385u --- NO COMMENTS
F320386 320386u --- NO COMMENTS
F320387 320387u --- NO COMMENTS
F320388 320388u --- NO COMMENTS
F320389 320389u --- NO COMMENTS
F320390 320390u --- NO COMMENTS
F320391 320391u --- NO COMMENTS
F320392 320392u --- NO COMMENTS
F320393 320393u --- NO COMMENTS
F320394 320394u --- NO COMMENTS
F320395 320395u --- NO COMMENTS
F320396 320396u --- NO COMMENTS
F320397 320397u --- NO COMMENTS
F320398 320398u --- NO COMMENTS
F320399 320399u --- NO COMMENTS
F320400 320400u --- NO COMMENTS
F320401 320401u --- NO COMMENTS
F320402 320402u --- NO COMMENTS
F320403 320403u --- NO COMMENTS
F320404 320404u --- NO COMMENTS
F320405 320405u --- NO COMMENTS
F320406 320406u --- NO COMMENTS
F320407 320407u --- NO COMMENTS
F320440 320440u --- NO COMMENTS
F320441 320441u --- NO COMMENTS
F320442 320442u --- NO COMMENTS
F320443 320443u --- NO COMMENTS
F320444 320444u --- NO COMMENTS
F320445 320445u --- NO COMMENTS
F320446 320446u --- NO COMMENTS
F320447 320447u --- NO COMMENTS
F320496 320496u --- NO COMMENTS
F320497 320497u --- NO COMMENTS
F320498 320498u --- NO COMMENTS
F320499 320499u --- NO COMMENTS
F320500 320500u --- NO COMMENTS
F320501 320501u --- NO COMMENTS
F320502 320502u --- NO COMMENTS
F320503 320503u --- NO COMMENTS
F320504 320504u --- NO COMMENTS
F320505 320505u --- NO COMMENTS
F320506 320506u --- NO COMMENTS
F320507 320507u --- NO COMMENTS
F320508 320508u --- NO COMMENTS
F320509 320509u --- NO COMMENTS
F320510 320510u --- NO COMMENTS
F320511 320511u --- NO COMMENTS
F320512 320512u --- NO COMMENTS
F320513 320513u --- NO COMMENTS
F320514 320514u --- NO COMMENTS
F320515 320515u --- NO COMMENTS
F320516 320516u --- NO COMMENTS
F320517 320517u --- NO COMMENTS
F320518 320518u --- NO COMMENTS
F320519 320519u --- NO COMMENTS
F320520 320520u --- NO COMMENTS
F320521 320521u --- NO COMMENTS
F320522 320522u --- NO COMMENTS
F320523 320523u --- NO COMMENTS
F320524 320524u --- NO COMMENTS
F320525 320525u --- NO COMMENTS
F320526 320526u --- NO COMMENTS
F320527 320527u --- NO COMMENTS
F320560 320560u --- NO COMMENTS
F320561 320561u --- NO COMMENTS
F320562 320562u --- NO COMMENTS
F320563 320563u --- NO COMMENTS
F320564 320564u --- NO COMMENTS
F320565 320565u --- NO COMMENTS
F320566 320566u --- NO COMMENTS
F320567 320567u --- NO COMMENTS
F320616 320616u --- NO COMMENTS
F320617 320617u --- NO COMMENTS
F320618 320618u --- NO COMMENTS
F320619 320619u --- NO COMMENTS
F320620 320620u --- NO COMMENTS
F320621 320621u --- NO COMMENTS
F320622 320622u --- NO COMMENTS
F320623 320623u --- NO COMMENTS
F320624 320624u --- NO COMMENTS
F320625 320625u --- NO COMMENTS
F320626 320626u --- NO COMMENTS
F320627 320627u --- NO COMMENTS
F320628 320628u --- NO COMMENTS
F320629 320629u --- NO COMMENTS
F320630 320630u --- NO COMMENTS
F320631 320631u --- NO COMMENTS
F320632 320632u --- NO COMMENTS
F320633 320633u --- NO COMMENTS
F320634 320634u --- NO COMMENTS
F320635 320635u --- NO COMMENTS
F320636 320636u --- NO COMMENTS
F320637 320637u --- NO COMMENTS
F320638 320638u --- NO COMMENTS
F320639 320639u --- NO COMMENTS
F320640 320640u --- NO COMMENTS
F320641 320641u --- NO COMMENTS
F320642 320642u --- NO COMMENTS
F320643 320643u --- NO COMMENTS
F320644 320644u --- NO COMMENTS
F320645 320645u --- NO COMMENTS
F320646 320646u --- NO COMMENTS
F320647 320647u --- NO COMMENTS
F320680 320680u --- NO COMMENTS
F320681 320681u --- NO COMMENTS
F320682 320682u --- NO COMMENTS
F320683 320683u --- NO COMMENTS
F320684 320684u --- NO COMMENTS
F320685 320685u --- NO COMMENTS
F320686 320686u --- NO COMMENTS
F320687 320687u --- NO COMMENTS
F3206 3206u --- NO COMMENTS
F320736 320736u --- NO COMMENTS
F320737 320737u --- NO COMMENTS
F320738 320738u --- NO COMMENTS
F320739 320739u --- NO COMMENTS
F320740 320740u --- NO COMMENTS
F320741 320741u --- NO COMMENTS
F320742 320742u --- NO COMMENTS
F320743 320743u --- NO COMMENTS
F320752 320752u --- NO COMMENTS
F320753 320753u --- NO COMMENTS
F320754 320754u --- NO COMMENTS
F320755 320755u --- NO COMMENTS
F320756 320756u --- NO COMMENTS
F320757 320757u --- NO COMMENTS
F320758 320758u --- NO COMMENTS
F320759 320759u --- NO COMMENTS
F320760 320760u --- NO COMMENTS
F320761 320761u --- NO COMMENTS
F320762 320762u --- NO COMMENTS
F320763 320763u --- NO COMMENTS
F320764 320764u --- NO COMMENTS
F320765 320765u --- NO COMMENTS
F320766 320766u --- NO COMMENTS
F320767 320767u --- NO COMMENTS
F320768 320768u --- NO COMMENTS
F320769 320769u --- NO COMMENTS
F320770 320770u --- NO COMMENTS
F320771 320771u --- NO COMMENTS
F320772 320772u --- NO COMMENTS
F320773 320773u --- NO COMMENTS
F320774 320774u --- NO COMMENTS
F320775 320775u --- NO COMMENTS
F320776 320776u --- NO COMMENTS
F320777 320777u --- NO COMMENTS
F320778 320778u --- NO COMMENTS
F320779 320779u --- NO COMMENTS
F320780 320780u --- NO COMMENTS
F320781 320781u --- NO COMMENTS
F320782 320782u --- NO COMMENTS
F320783 320783u --- NO COMMENTS
F320784 320784u --- NO COMMENTS
F320785 320785u --- NO COMMENTS
F320786 320786u --- NO COMMENTS
F320787 320787u --- NO COMMENTS
F320788 320788u --- NO COMMENTS
F320789 320789u --- NO COMMENTS
F320790 320790u --- NO COMMENTS
F320791 320791u --- NO COMMENTS
F320816 320816u --- NO COMMENTS
F320817 320817u --- NO COMMENTS
F320818 320818u --- NO COMMENTS
F320819 320819u --- NO COMMENTS
F320820 320820u --- NO COMMENTS
F320821 320821u --- NO COMMENTS
F320822 320822u --- NO COMMENTS
F320823 320823u --- NO COMMENTS
F320824 320824u --- NO COMMENTS
F320825 320825u --- NO COMMENTS
F320826 320826u --- NO COMMENTS
F320827 320827u --- NO COMMENTS
F320828 320828u --- NO COMMENTS
F320829 320829u --- NO COMMENTS
F320830 320830u --- NO COMMENTS
F320831 320831u --- NO COMMENTS
F3208 3208u --- NO COMMENTS
F320904 320904u --- NO COMMENTS
F320905 320905u --- NO COMMENTS
F320906 320906u --- NO COMMENTS
F320907 320907u --- NO COMMENTS
F320908 320908u --- NO COMMENTS
F320909 320909u --- NO COMMENTS
F320910 320910u --- NO COMMENTS
F320911 320911u --- NO COMMENTS
F320920 320920u --- NO COMMENTS
F320921 320921u --- NO COMMENTS
F320922 320922u --- NO COMMENTS
F320923 320923u --- NO COMMENTS
F320924 320924u --- NO COMMENTS
F320925 320925u --- NO COMMENTS
F320926 320926u --- NO COMMENTS
F320927 320927u --- NO COMMENTS
F320928 320928u --- NO COMMENTS
F320929 320929u --- NO COMMENTS
F320930 320930u --- NO COMMENTS
F320931 320931u --- NO COMMENTS
F320932 320932u --- NO COMMENTS
F320933 320933u --- NO COMMENTS
F320934 320934u --- NO COMMENTS
F320935 320935u --- NO COMMENTS
F320936 320936u --- NO COMMENTS
F320937 320937u --- NO COMMENTS
F320938 320938u --- NO COMMENTS
F320939 320939u --- NO COMMENTS
F320940 320940u --- NO COMMENTS
F320941 320941u --- NO COMMENTS
F320942 320942u --- NO COMMENTS
F320943 320943u --- NO COMMENTS
F320944 320944u --- NO COMMENTS
F320945 320945u --- NO COMMENTS
F320946 320946u --- NO COMMENTS
F320947 320947u --- NO COMMENTS
F320948 320948u --- NO COMMENTS
F320949 320949u --- NO COMMENTS
F320950 320950u --- NO COMMENTS
F320951 320951u --- NO COMMENTS
F320952 320952u --- NO COMMENTS
F320953 320953u --- NO COMMENTS
F320954 320954u --- NO COMMENTS
F320955 320955u --- NO COMMENTS
F320956 320956u --- NO COMMENTS
F320957 320957u --- NO COMMENTS
F320958 320958u --- NO COMMENTS
F320959 320959u --- NO COMMENTS
F320984 320984u --- NO COMMENTS
F320985 320985u --- NO COMMENTS
F320986 320986u --- NO COMMENTS
F320987 320987u --- NO COMMENTS
F320988 320988u --- NO COMMENTS
F320989 320989u --- NO COMMENTS
F320990 320990u --- NO COMMENTS
F320991 320991u --- NO COMMENTS
F320992 320992u --- NO COMMENTS
F320993 320993u --- NO COMMENTS
F320994 320994u --- NO COMMENTS
F320995 320995u --- NO COMMENTS
F320996 320996u --- NO COMMENTS
F320997 320997u --- NO COMMENTS
F320998 320998u --- NO COMMENTS
F320999 320999u --- NO COMMENTS
F3209 3209u --- NO COMMENTS
F0320 320u --- NO COMMENTS
F321072 321072u --- NO COMMENTS
F321073 321073u --- NO COMMENTS
F321074 321074u --- NO COMMENTS
F321075 321075u --- NO COMMENTS
F321076 321076u --- NO COMMENTS
F321077 321077u --- NO COMMENTS
F321078 321078u --- NO COMMENTS
F321079 321079u --- NO COMMENTS
F321088 321088u --- NO COMMENTS
F321089 321089u --- NO COMMENTS
F321090 321090u --- NO COMMENTS
F321091 321091u --- NO COMMENTS
F321092 321092u --- NO COMMENTS
F321093 321093u --- NO COMMENTS
F321094 321094u --- NO COMMENTS
F321095 321095u --- NO COMMENTS
F321096 321096u --- NO COMMENTS
F321097 321097u --- NO COMMENTS
F321098 321098u --- NO COMMENTS
F321099 321099u --- NO COMMENTS
F3210 3210u --- NO COMMENTS
F321100 321100u --- NO COMMENTS
F321101 321101u --- NO COMMENTS
F321102 321102u --- NO COMMENTS
F321103 321103u --- NO COMMENTS
F321104 321104u --- NO COMMENTS
F321105 321105u --- NO COMMENTS
F321106 321106u --- NO COMMENTS
F321107 321107u --- NO COMMENTS
F321108 321108u --- NO COMMENTS
F321109 321109u --- NO COMMENTS
F321110 321110u --- NO COMMENTS
F321111 321111u --- NO COMMENTS
F321112 321112u --- NO COMMENTS
F321113 321113u --- NO COMMENTS
F321114 321114u --- NO COMMENTS
F321115 321115u --- NO COMMENTS
F321116 321116u --- NO COMMENTS
F321117 321117u --- NO COMMENTS
F321118 321118u --- NO COMMENTS
F321119 321119u --- NO COMMENTS
F321120 321120u --- NO COMMENTS
F321121 321121u --- NO COMMENTS
F321122 321122u --- NO COMMENTS
F321123 321123u --- NO COMMENTS
F321124 321124u --- NO COMMENTS
F321125 321125u --- NO COMMENTS
F321126 321126u --- NO COMMENTS
F321127 321127u --- NO COMMENTS
F321152 321152u --- NO COMMENTS
F321153 321153u --- NO COMMENTS
F321154 321154u --- NO COMMENTS
F321155 321155u --- NO COMMENTS
F321156 321156u --- NO COMMENTS
F321157 321157u --- NO COMMENTS
F321158 321158u --- NO COMMENTS
F321159 321159u --- NO COMMENTS
F321160 321160u --- NO COMMENTS
F321161 321161u --- NO COMMENTS
F321162 321162u --- NO COMMENTS
F321163 321163u --- NO COMMENTS
F321164 321164u --- NO COMMENTS
F321165 321165u --- NO COMMENTS
F321166 321166u --- NO COMMENTS
F321167 321167u --- NO COMMENTS
F3211 3211u --- NO COMMENTS
F321240 321240u --- NO COMMENTS
F321241 321241u --- NO COMMENTS
F321242 321242u --- NO COMMENTS
F321243 321243u --- NO COMMENTS
F321244 321244u --- NO COMMENTS
F321245 321245u --- NO COMMENTS
F321246 321246u --- NO COMMENTS
F321247 321247u --- NO COMMENTS
F321256 321256u --- NO COMMENTS
F321257 321257u --- NO COMMENTS
F321258 321258u --- NO COMMENTS
F321259 321259u --- NO COMMENTS
F321260 321260u --- NO COMMENTS
F321261 321261u --- NO COMMENTS
F321262 321262u --- NO COMMENTS
F321263 321263u --- NO COMMENTS
F321264 321264u --- NO COMMENTS
F321265 321265u --- NO COMMENTS
F321266 321266u --- NO COMMENTS
F321267 321267u --- NO COMMENTS
F321268 321268u --- NO COMMENTS
F321269 321269u --- NO COMMENTS
F321270 321270u --- NO COMMENTS
F321271 321271u --- NO COMMENTS
F321272 321272u --- NO COMMENTS
F321273 321273u --- NO COMMENTS
F321274 321274u --- NO COMMENTS
F321275 321275u --- NO COMMENTS
F321276 321276u --- NO COMMENTS
F321277 321277u --- NO COMMENTS
F321278 321278u --- NO COMMENTS
F321279 321279u --- NO COMMENTS
F321280 321280u --- NO COMMENTS
F321281 321281u --- NO COMMENTS
F321282 321282u --- NO COMMENTS
F321283 321283u --- NO COMMENTS
F321284 321284u --- NO COMMENTS
F321285 321285u --- NO COMMENTS
F321286 321286u --- NO COMMENTS
F321287 321287u --- NO COMMENTS
F321288 321288u --- NO COMMENTS
F321289 321289u --- NO COMMENTS
F321290 321290u --- NO COMMENTS
F321291 321291u --- NO COMMENTS
F321292 321292u --- NO COMMENTS
F321293 321293u --- NO COMMENTS
F321294 321294u --- NO COMMENTS
F321295 321295u --- NO COMMENTS
F321320 321320u --- NO COMMENTS
F321321 321321u --- NO COMMENTS
F321322 321322u --- NO COMMENTS
F321323 321323u --- NO COMMENTS
F321324 321324u --- NO COMMENTS
F321325 321325u --- NO COMMENTS
F321326 321326u --- NO COMMENTS
F321327 321327u --- NO COMMENTS
F321328 321328u --- NO COMMENTS
F321329 321329u --- NO COMMENTS
F321330 321330u --- NO COMMENTS
F321331 321331u --- NO COMMENTS
F321332 321332u --- NO COMMENTS
F321333 321333u --- NO COMMENTS
F321334 321334u --- NO COMMENTS
F321335 321335u --- NO COMMENTS
F321408 321408u --- NO COMMENTS
F321409 321409u --- NO COMMENTS
F321410 321410u --- NO COMMENTS
F321411 321411u --- NO COMMENTS
F321412 321412u --- NO COMMENTS
F321413 321413u --- NO COMMENTS
F321414 321414u --- NO COMMENTS
F321415 321415u --- NO COMMENTS
F321424 321424u --- NO COMMENTS
F321425 321425u --- NO COMMENTS
F321426 321426u --- NO COMMENTS
F321427 321427u --- NO COMMENTS
F321428 321428u --- NO COMMENTS
F321429 321429u --- NO COMMENTS
F321430 321430u --- NO COMMENTS
F321431 321431u --- NO COMMENTS
F321432 321432u --- NO COMMENTS
F321433 321433u --- NO COMMENTS
F321434 321434u --- NO COMMENTS
F321435 321435u --- NO COMMENTS
F321436 321436u --- NO COMMENTS
F321437 321437u --- NO COMMENTS
F321438 321438u --- NO COMMENTS
F321439 321439u --- NO COMMENTS
F321440 321440u --- NO COMMENTS
F321441 321441u --- NO COMMENTS
F321442 321442u --- NO COMMENTS
F321443 321443u --- NO COMMENTS
F321444 321444u --- NO COMMENTS
F321445 321445u --- NO COMMENTS
F321446 321446u --- NO COMMENTS
F321447 321447u --- NO COMMENTS
F321448 321448u --- NO COMMENTS
F321449 321449u --- NO COMMENTS
F321450 321450u --- NO COMMENTS
F321451 321451u --- NO COMMENTS
F321452 321452u --- NO COMMENTS
F321453 321453u --- NO COMMENTS
F321454 321454u --- NO COMMENTS
F321455 321455u --- NO COMMENTS
F321456 321456u --- NO COMMENTS
F321457 321457u --- NO COMMENTS
F321458 321458u --- NO COMMENTS
F321459 321459u --- NO COMMENTS
F321460 321460u --- NO COMMENTS
F321461 321461u --- NO COMMENTS
F321462 321462u --- NO COMMENTS
F321463 321463u --- NO COMMENTS
F321488 321488u --- NO COMMENTS
F321489 321489u --- NO COMMENTS
F321490 321490u --- NO COMMENTS
F321491 321491u --- NO COMMENTS
F321492 321492u --- NO COMMENTS
F321493 321493u --- NO COMMENTS
F321494 321494u --- NO COMMENTS
F321495 321495u --- NO COMMENTS
F321496 321496u --- NO COMMENTS
F321497 321497u --- NO COMMENTS
F321498 321498u --- NO COMMENTS
F321499 321499u --- NO COMMENTS
F321500 321500u --- NO COMMENTS
F321501 321501u --- NO COMMENTS
F321502 321502u --- NO COMMENTS
F321503 321503u --- NO COMMENTS
F321576 321576u --- NO COMMENTS
F321577 321577u --- NO COMMENTS
F321578 321578u --- NO COMMENTS
F321579 321579u --- NO COMMENTS
F321580 321580u --- NO COMMENTS
F321581 321581u --- NO COMMENTS
F321582 321582u --- NO COMMENTS
F321583 321583u --- NO COMMENTS
F321592 321592u --- NO COMMENTS
F321593 321593u --- NO COMMENTS
F321594 321594u --- NO COMMENTS
F321595 321595u --- NO COMMENTS
F321596 321596u --- NO COMMENTS
F321597 321597u --- NO COMMENTS
F321598 321598u --- NO COMMENTS
F321599 321599u --- NO COMMENTS
F321600 321600u --- NO COMMENTS
F321601 321601u --- NO COMMENTS
F321602 321602u --- NO COMMENTS
F321603 321603u --- NO COMMENTS
F321604 321604u --- NO COMMENTS
F321605 321605u --- NO COMMENTS
F321606 321606u --- NO COMMENTS
F321607 321607u --- NO COMMENTS
F321608 321608u --- NO COMMENTS
F321609 321609u --- NO COMMENTS
F321610 321610u --- NO COMMENTS
F321611 321611u --- NO COMMENTS
F321612 321612u --- NO COMMENTS
F321613 321613u --- NO COMMENTS
F321614 321614u --- NO COMMENTS
F321615 321615u --- NO COMMENTS
F321616 321616u --- NO COMMENTS
F321617 321617u --- NO COMMENTS
F321618 321618u --- NO COMMENTS
F321619 321619u --- NO COMMENTS
F321620 321620u --- NO COMMENTS
F321621 321621u --- NO COMMENTS
F321622 321622u --- NO COMMENTS
F321623 321623u --- NO COMMENTS
F321624 321624u --- NO COMMENTS
F321625 321625u --- NO COMMENTS
F321626 321626u --- NO COMMENTS
F321627 321627u --- NO COMMENTS
F321628 321628u --- NO COMMENTS
F321629 321629u --- NO COMMENTS
F321630 321630u --- NO COMMENTS
F321631 321631u --- NO COMMENTS
F321656 321656u --- NO COMMENTS
F321657 321657u --- NO COMMENTS
F321658 321658u --- NO COMMENTS
F321659 321659u --- NO COMMENTS
F321660 321660u --- NO COMMENTS
F321661 321661u --- NO COMMENTS
F321662 321662u --- NO COMMENTS
F321663 321663u --- NO COMMENTS
F321664 321664u --- NO COMMENTS
F321665 321665u --- NO COMMENTS
F321666 321666u --- NO COMMENTS
F321667 321667u --- NO COMMENTS
F321668 321668u --- NO COMMENTS
F321669 321669u --- NO COMMENTS
F321670 321670u --- NO COMMENTS
F321671 321671u --- NO COMMENTS
F321744 321744u --- NO COMMENTS
F321745 321745u --- NO COMMENTS
F321746 321746u --- NO COMMENTS
F321747 321747u --- NO COMMENTS
F321748 321748u --- NO COMMENTS
F321749 321749u --- NO COMMENTS
F321750 321750u --- NO COMMENTS
F321751 321751u --- NO COMMENTS
F321752 321752u --- NO COMMENTS
F321753 321753u --- NO COMMENTS
F321754 321754u --- NO COMMENTS
F321755 321755u --- NO COMMENTS
F321756 321756u --- NO COMMENTS
F321757 321757u --- NO COMMENTS
F321758 321758u --- NO COMMENTS
F321759 321759u --- NO COMMENTS
F321760 321760u --- NO COMMENTS
F321761 321761u --- NO COMMENTS
F321762 321762u --- NO COMMENTS
F321763 321763u --- NO COMMENTS
F321764 321764u --- NO COMMENTS
F321765 321765u --- NO COMMENTS
F321766 321766u --- NO COMMENTS
F321767 321767u --- NO COMMENTS
F321768 321768u --- NO COMMENTS
F321769 321769u --- NO COMMENTS
F321770 321770u --- NO COMMENTS
F321771 321771u --- NO COMMENTS
F321772 321772u --- NO COMMENTS
F321773 321773u --- NO COMMENTS
F321774 321774u --- NO COMMENTS
F321775 321775u --- NO COMMENTS
F321808 321808u --- NO COMMENTS
F321809 321809u --- NO COMMENTS
F321810 321810u --- NO COMMENTS
F321811 321811u --- NO COMMENTS
F321812 321812u --- NO COMMENTS
F321813 321813u --- NO COMMENTS
F321814 321814u --- NO COMMENTS
F321815 321815u --- NO COMMENTS
F321864 321864u --- NO COMMENTS
F321865 321865u --- NO COMMENTS
F321866 321866u --- NO COMMENTS
F321867 321867u --- NO COMMENTS
F321868 321868u --- NO COMMENTS
F321869 321869u --- NO COMMENTS
F321870 321870u --- NO COMMENTS
F321871 321871u --- NO COMMENTS
F321872 321872u --- NO COMMENTS
F321873 321873u --- NO COMMENTS
F321874 321874u --- NO COMMENTS
F321875 321875u --- NO COMMENTS
F321876 321876u --- NO COMMENTS
F321877 321877u --- NO COMMENTS
F321878 321878u --- NO COMMENTS
F321879 321879u --- NO COMMENTS
F321880 321880u --- NO COMMENTS
F321881 321881u --- NO COMMENTS
F321882 321882u --- NO COMMENTS
F321883 321883u --- NO COMMENTS
F321884 321884u --- NO COMMENTS
F321885 321885u --- NO COMMENTS
F321886 321886u --- NO COMMENTS
F321887 321887u --- NO COMMENTS
F321888 321888u --- NO COMMENTS
F321889 321889u --- NO COMMENTS
F321890 321890u --- NO COMMENTS
F321891 321891u --- NO COMMENTS
F321892 321892u --- NO COMMENTS
F321893 321893u --- NO COMMENTS
F321894 321894u --- NO COMMENTS
F321895 321895u --- NO COMMENTS
F3218 3218u --- NO COMMENTS
F321928 321928u --- NO COMMENTS
F321929 321929u --- NO COMMENTS
F321930 321930u --- NO COMMENTS
F321931 321931u --- NO COMMENTS
F321932 321932u --- NO COMMENTS
F321933 321933u --- NO COMMENTS
F321934 321934u --- NO COMMENTS
F321935 321935u --- NO COMMENTS
F321984 321984u --- NO COMMENTS
F321985 321985u --- NO COMMENTS
F321986 321986u --- NO COMMENTS
F321987 321987u --- NO COMMENTS
F321988 321988u --- NO COMMENTS
F321989 321989u --- NO COMMENTS
F321990 321990u --- NO COMMENTS
F321991 321991u --- NO COMMENTS
F321992 321992u --- NO COMMENTS
F321993 321993u --- NO COMMENTS
F321994 321994u --- NO COMMENTS
F321995 321995u --- NO COMMENTS
F321996 321996u --- NO COMMENTS
F321997 321997u --- NO COMMENTS
F321998 321998u --- NO COMMENTS
F321999 321999u --- NO COMMENTS
F3219 3219u --- NO COMMENTS
F0321 321u --- NO COMMENTS
F322000 322000u --- NO COMMENTS
F322001 322001u --- NO COMMENTS
F322002 322002u --- NO COMMENTS
F322003 322003u --- NO COMMENTS
F322004 322004u --- NO COMMENTS
F322005 322005u --- NO COMMENTS
F322006 322006u --- NO COMMENTS
F322007 322007u --- NO COMMENTS
F322008 322008u --- NO COMMENTS
F322009 322009u --- NO COMMENTS
F322010 322010u --- NO COMMENTS
F322011 322011u --- NO COMMENTS
F322012 322012u --- NO COMMENTS
F322013 322013u --- NO COMMENTS
F322014 322014u --- NO COMMENTS
F322015 322015u --- NO COMMENTS
F322048 322048u --- NO COMMENTS
F322049 322049u --- NO COMMENTS
F322050 322050u --- NO COMMENTS
F322051 322051u --- NO COMMENTS
F322052 322052u --- NO COMMENTS
F322053 322053u --- NO COMMENTS
F322054 322054u --- NO COMMENTS
F322055 322055u --- NO COMMENTS
F3220 3220u --- NO COMMENTS
F322104 322104u --- NO COMMENTS
F322105 322105u --- NO COMMENTS
F322106 322106u --- NO COMMENTS
F322107 322107u --- NO COMMENTS
F322108 322108u --- NO COMMENTS
F322109 322109u --- NO COMMENTS
F322110 322110u --- NO COMMENTS
F322111 322111u --- NO COMMENTS
F322112 322112u --- NO COMMENTS
F322113 322113u --- NO COMMENTS
F322114 322114u --- NO COMMENTS
F322115 322115u --- NO COMMENTS
F322116 322116u --- NO COMMENTS
F322117 322117u --- NO COMMENTS
F322118 322118u --- NO COMMENTS
F322119 322119u --- NO COMMENTS
F322120 322120u --- NO COMMENTS
F322121 322121u --- NO COMMENTS
F322122 322122u --- NO COMMENTS
F322123 322123u --- NO COMMENTS
F322124 322124u --- NO COMMENTS
F322125 322125u --- NO COMMENTS
F322126 322126u --- NO COMMENTS
F322127 322127u --- NO COMMENTS
F322128 322128u --- NO COMMENTS
F322129 322129u --- NO COMMENTS
F322130 322130u --- NO COMMENTS
F322131 322131u --- NO COMMENTS
F322132 322132u --- NO COMMENTS
F322133 322133u --- NO COMMENTS
F322134 322134u --- NO COMMENTS
F322135 322135u --- NO COMMENTS
F322168 322168u --- NO COMMENTS
F322169 322169u --- NO COMMENTS
F322170 322170u --- NO COMMENTS
F322171 322171u --- NO COMMENTS
F322172 322172u --- NO COMMENTS
F322173 322173u --- NO COMMENTS
F322174 322174u --- NO COMMENTS
F322175 322175u --- NO COMMENTS
F3221 3221u --- NO COMMENTS
F322224 322224u --- NO COMMENTS
F322225 322225u --- NO COMMENTS
F322226 322226u --- NO COMMENTS
F322227 322227u --- NO COMMENTS
F322228 322228u --- NO COMMENTS
F322229 322229u --- NO COMMENTS
F322230 322230u --- NO COMMENTS
F322231 322231u --- NO COMMENTS
F322232 322232u --- NO COMMENTS
F322233 322233u --- NO COMMENTS
F322234 322234u --- NO COMMENTS
F322235 322235u --- NO COMMENTS
F322236 322236u --- NO COMMENTS
F322237 322237u --- NO COMMENTS
F322238 322238u --- NO COMMENTS
F322239 322239u --- NO COMMENTS
F322240 322240u --- NO COMMENTS
F322241 322241u --- NO COMMENTS
F322242 322242u --- NO COMMENTS
F322243 322243u --- NO COMMENTS
F322244 322244u --- NO COMMENTS
F322245 322245u --- NO COMMENTS
F322246 322246u --- NO COMMENTS
F322247 322247u --- NO COMMENTS
F322248 322248u --- NO COMMENTS
F322249 322249u --- NO COMMENTS
F322250 322250u --- NO COMMENTS
F322251 322251u --- NO COMMENTS
F322252 322252u --- NO COMMENTS
F322253 322253u --- NO COMMENTS
F322254 322254u --- NO COMMENTS
F322255 322255u --- NO COMMENTS
F322288 322288u --- NO COMMENTS
F322289 322289u --- NO COMMENTS
F322290 322290u --- NO COMMENTS
F322291 322291u --- NO COMMENTS
F322292 322292u --- NO COMMENTS
F322293 322293u --- NO COMMENTS
F322294 322294u --- NO COMMENTS
F322295 322295u --- NO COMMENTS
F3222 3222u --- NO COMMENTS
F322344 322344u --- NO COMMENTS
F322345 322345u --- NO COMMENTS
F322346 322346u --- NO COMMENTS
F322347 322347u --- NO COMMENTS
F322348 322348u --- NO COMMENTS
F322349 322349u --- NO COMMENTS
F322350 322350u --- NO COMMENTS
F322351 322351u --- NO COMMENTS
F322352 322352u --- NO COMMENTS
F322353 322353u --- NO COMMENTS
F322354 322354u --- NO COMMENTS
F322355 322355u --- NO COMMENTS
F322356 322356u --- NO COMMENTS
F322357 322357u --- NO COMMENTS
F322358 322358u --- NO COMMENTS
F322359 322359u --- NO COMMENTS
F322360 322360u --- NO COMMENTS
F322361 322361u --- NO COMMENTS
F322362 322362u --- NO COMMENTS
F322363 322363u --- NO COMMENTS
F322364 322364u --- NO COMMENTS
F322365 322365u --- NO COMMENTS
F322366 322366u --- NO COMMENTS
F322367 322367u --- NO COMMENTS
F322368 322368u --- NO COMMENTS
F322369 322369u --- NO COMMENTS
F322370 322370u --- NO COMMENTS
F322371 322371u --- NO COMMENTS
F322372 322372u --- NO COMMENTS
F322373 322373u --- NO COMMENTS
F322374 322374u --- NO COMMENTS
F322375 322375u --- NO COMMENTS
F322408 322408u --- NO COMMENTS
F322409 322409u --- NO COMMENTS
F322410 322410u --- NO COMMENTS
F322411 322411u --- NO COMMENTS
F322412 322412u --- NO COMMENTS
F322413 322413u --- NO COMMENTS
F322414 322414u --- NO COMMENTS
F322415 322415u --- NO COMMENTS
F322464 322464u --- NO COMMENTS
F322465 322465u --- NO COMMENTS
F322466 322466u --- NO COMMENTS
F322467 322467u --- NO COMMENTS
F322468 322468u --- NO COMMENTS
F322469 322469u --- NO COMMENTS
F322470 322470u --- NO COMMENTS
F322471 322471u --- NO COMMENTS
F322480 322480u --- NO COMMENTS
F322481 322481u --- NO COMMENTS
F322482 322482u --- NO COMMENTS
F322483 322483u --- NO COMMENTS
F322484 322484u --- NO COMMENTS
F322485 322485u --- NO COMMENTS
F322486 322486u --- NO COMMENTS
F322487 322487u --- NO COMMENTS
F322488 322488u --- NO COMMENTS
F322489 322489u --- NO COMMENTS
F322490 322490u --- NO COMMENTS
F322491 322491u --- NO COMMENTS
F322492 322492u --- NO COMMENTS
F322493 322493u --- NO COMMENTS
F322494 322494u --- NO COMMENTS
F322495 322495u --- NO COMMENTS
F322496 322496u --- NO COMMENTS
F322497 322497u --- NO COMMENTS
F322498 322498u --- NO COMMENTS
F322499 322499u --- NO COMMENTS
F322500 322500u --- NO COMMENTS
F322501 322501u --- NO COMMENTS
F322502 322502u --- NO COMMENTS
F322503 322503u --- NO COMMENTS
F322504 322504u --- NO COMMENTS
F322505 322505u --- NO COMMENTS
F322506 322506u --- NO COMMENTS
F322507 322507u --- NO COMMENTS
F322508 322508u --- NO COMMENTS
F322509 322509u --- NO COMMENTS
F322510 322510u --- NO COMMENTS
F322511 322511u --- NO COMMENTS
F322512 322512u --- NO COMMENTS
F322513 322513u --- NO COMMENTS
F322514 322514u --- NO COMMENTS
F322515 322515u --- NO COMMENTS
F322516 322516u --- NO COMMENTS
F322517 322517u --- NO COMMENTS
F322518 322518u --- NO COMMENTS
F322519 322519u --- NO COMMENTS
F322544 322544u --- NO COMMENTS
F322545 322545u --- NO COMMENTS
F322546 322546u --- NO COMMENTS
F322547 322547u --- NO COMMENTS
F322548 322548u --- NO COMMENTS
F322549 322549u --- NO COMMENTS
F322550 322550u --- NO COMMENTS
F322551 322551u --- NO COMMENTS
F322552 322552u --- NO COMMENTS
F322553 322553u --- NO COMMENTS
F322554 322554u --- NO COMMENTS
F322555 322555u --- NO COMMENTS
F322556 322556u --- NO COMMENTS
F322557 322557u --- NO COMMENTS
F322558 322558u --- NO COMMENTS
F322559 322559u --- NO COMMENTS
F3225 3225u --- NO COMMENTS
F322632 322632u --- NO COMMENTS
F322633 322633u --- NO COMMENTS
F322634 322634u --- NO COMMENTS
F322635 322635u --- NO COMMENTS
F322636 322636u --- NO COMMENTS
F322637 322637u --- NO COMMENTS
F322638 322638u --- NO COMMENTS
F322639 322639u --- NO COMMENTS
F322648 322648u --- NO COMMENTS
F322649 322649u --- NO COMMENTS
F322650 322650u --- NO COMMENTS
F322651 322651u --- NO COMMENTS
F322652 322652u --- NO COMMENTS
F322653 322653u --- NO COMMENTS
F322654 322654u --- NO COMMENTS
F322655 322655u --- NO COMMENTS
F322656 322656u --- NO COMMENTS
F322657 322657u --- NO COMMENTS
F322658 322658u --- NO COMMENTS
F322659 322659u --- NO COMMENTS
F322660 322660u --- NO COMMENTS
F322661 322661u --- NO COMMENTS
F322662 322662u --- NO COMMENTS
F322663 322663u --- NO COMMENTS
F322664 322664u --- NO COMMENTS
F322665 322665u --- NO COMMENTS
F322666 322666u --- NO COMMENTS
F322667 322667u --- NO COMMENTS
F322668 322668u --- NO COMMENTS
F322669 322669u --- NO COMMENTS
F322670 322670u --- NO COMMENTS
F322671 322671u --- NO COMMENTS
F322672 322672u --- NO COMMENTS
F322673 322673u --- NO COMMENTS
F322674 322674u --- NO COMMENTS
F322675 322675u --- NO COMMENTS
F322676 322676u --- NO COMMENTS
F322677 322677u --- NO COMMENTS
F322678 322678u --- NO COMMENTS
F322679 322679u --- NO COMMENTS
F322680 322680u --- NO COMMENTS
F322681 322681u --- NO COMMENTS
F322682 322682u --- NO COMMENTS
F322683 322683u --- NO COMMENTS
F322684 322684u --- NO COMMENTS
F322685 322685u --- NO COMMENTS
F322686 322686u --- NO COMMENTS
F322687 322687u --- NO COMMENTS
F3226 3226u --- NO COMMENTS
F322712 322712u --- NO COMMENTS
F322713 322713u --- NO COMMENTS
F322714 322714u --- NO COMMENTS
F322715 322715u --- NO COMMENTS
F322716 322716u --- NO COMMENTS
F322717 322717u --- NO COMMENTS
F322718 322718u --- NO COMMENTS
F322719 322719u --- NO COMMENTS
F322720 322720u --- NO COMMENTS
F322721 322721u --- NO COMMENTS
F322722 322722u --- NO COMMENTS
F322723 322723u --- NO COMMENTS
F322724 322724u --- NO COMMENTS
F322725 322725u --- NO COMMENTS
F322726 322726u --- NO COMMENTS
F322727 322727u --- NO COMMENTS
F3227 3227u --- NO COMMENTS
F322800 322800u --- NO COMMENTS
F322801 322801u --- NO COMMENTS
F322802 322802u --- NO COMMENTS
F322803 322803u --- NO COMMENTS
F322804 322804u --- NO COMMENTS
F322805 322805u --- NO COMMENTS
F322806 322806u --- NO COMMENTS
F322807 322807u --- NO COMMENTS
F322816 322816u --- NO COMMENTS
F322817 322817u --- NO COMMENTS
F322818 322818u --- NO COMMENTS
F322819 322819u --- NO COMMENTS
F322820 322820u --- NO COMMENTS
F322821 322821u --- NO COMMENTS
F322822 322822u --- NO COMMENTS
F322823 322823u --- NO COMMENTS
F322824 322824u --- NO COMMENTS
F322825 322825u --- NO COMMENTS
F322826 322826u --- NO COMMENTS
F322827 322827u --- NO COMMENTS
F322828 322828u --- NO COMMENTS
F322829 322829u --- NO COMMENTS
F322830 322830u --- NO COMMENTS
F322831 322831u --- NO COMMENTS
F322832 322832u --- NO COMMENTS
F322833 322833u --- NO COMMENTS
F322834 322834u --- NO COMMENTS
F322835 322835u --- NO COMMENTS
F322836 322836u --- NO COMMENTS
F322837 322837u --- NO COMMENTS
F322838 322838u --- NO COMMENTS
F322839 322839u --- NO COMMENTS
F322840 322840u --- NO COMMENTS
F322841 322841u --- NO COMMENTS
F322842 322842u --- NO COMMENTS
F322843 322843u --- NO COMMENTS
F322844 322844u --- NO COMMENTS
F322845 322845u --- NO COMMENTS
F322846 322846u --- NO COMMENTS
F322847 322847u --- NO COMMENTS
F322848 322848u --- NO COMMENTS
F322849 322849u --- NO COMMENTS
F322850 322850u --- NO COMMENTS
F322851 322851u --- NO COMMENTS
F322852 322852u --- NO COMMENTS
F322853 322853u --- NO COMMENTS
F322854 322854u --- NO COMMENTS
F322855 322855u --- NO COMMENTS
F322880 322880u --- NO COMMENTS
F322881 322881u --- NO COMMENTS
F322882 322882u --- NO COMMENTS
F322883 322883u --- NO COMMENTS
F322884 322884u --- NO COMMENTS
F322885 322885u --- NO COMMENTS
F322886 322886u --- NO COMMENTS
F322887 322887u --- NO COMMENTS
F322888 322888u --- NO COMMENTS
F322889 322889u --- NO COMMENTS
F322890 322890u --- NO COMMENTS
F322891 322891u --- NO COMMENTS
F322892 322892u --- NO COMMENTS
F322893 322893u --- NO COMMENTS
F322894 322894u --- NO COMMENTS
F322895 322895u --- NO COMMENTS
F322968 322968u --- NO COMMENTS
F322969 322969u --- NO COMMENTS
F322970 322970u --- NO COMMENTS
F322971 322971u --- NO COMMENTS
F322972 322972u --- NO COMMENTS
F322973 322973u --- NO COMMENTS
F322974 322974u --- NO COMMENTS
F322975 322975u --- NO COMMENTS
F322984 322984u --- NO COMMENTS
F322985 322985u --- NO COMMENTS
F322986 322986u --- NO COMMENTS
F322987 322987u --- NO COMMENTS
F322988 322988u --- NO COMMENTS
F322989 322989u --- NO COMMENTS
F322990 322990u --- NO COMMENTS
F322991 322991u --- NO COMMENTS
F322992 322992u --- NO COMMENTS
F322993 322993u --- NO COMMENTS
F322994 322994u --- NO COMMENTS
F322995 322995u --- NO COMMENTS
F322996 322996u --- NO COMMENTS
F322997 322997u --- NO COMMENTS
F322998 322998u --- NO COMMENTS
F322999 322999u --- NO COMMENTS
F0322 322u --- NO COMMENTS
F323000 323000u --- NO COMMENTS
F323001 323001u --- NO COMMENTS
F323002 323002u --- NO COMMENTS
F323003 323003u --- NO COMMENTS
F323004 323004u --- NO COMMENTS
F323005 323005u --- NO COMMENTS
F323006 323006u --- NO COMMENTS
F323007 323007u --- NO COMMENTS
F323008 323008u --- NO COMMENTS
F323009 323009u --- NO COMMENTS
F323010 323010u --- NO COMMENTS
F323011 323011u --- NO COMMENTS
F323012 323012u --- NO COMMENTS
F323013 323013u --- NO COMMENTS
F323014 323014u --- NO COMMENTS
F323015 323015u --- NO COMMENTS
F323016 323016u --- NO COMMENTS
F323017 323017u --- NO COMMENTS
F323018 323018u --- NO COMMENTS
F323019 323019u --- NO COMMENTS
F323020 323020u --- NO COMMENTS
F323021 323021u --- NO COMMENTS
F323022 323022u --- NO COMMENTS
F323023 323023u --- NO COMMENTS
F323048 323048u --- NO COMMENTS
F323049 323049u --- NO COMMENTS
F323050 323050u --- NO COMMENTS
F323051 323051u --- NO COMMENTS
F323052 323052u --- NO COMMENTS
F323053 323053u --- NO COMMENTS
F323054 323054u --- NO COMMENTS
F323055 323055u --- NO COMMENTS
F323056 323056u --- NO COMMENTS
F323057 323057u --- NO COMMENTS
F323058 323058u --- NO COMMENTS
F323059 323059u --- NO COMMENTS
F323060 323060u --- NO COMMENTS
F323061 323061u --- NO COMMENTS
F323062 323062u --- NO COMMENTS
F323063 323063u --- NO COMMENTS
F323136 323136u --- NO COMMENTS
F323137 323137u --- NO COMMENTS
F323138 323138u --- NO COMMENTS
F323139 323139u --- NO COMMENTS
F323140 323140u --- NO COMMENTS
F323141 323141u --- NO COMMENTS
F323142 323142u --- NO COMMENTS
F323143 323143u --- NO COMMENTS
F323152 323152u --- NO COMMENTS
F323153 323153u --- NO COMMENTS
F323154 323154u --- NO COMMENTS
F323155 323155u --- NO COMMENTS
F323156 323156u --- NO COMMENTS
F323157 323157u --- NO COMMENTS
F323158 323158u --- NO COMMENTS
F323159 323159u --- NO COMMENTS
F323160 323160u --- NO COMMENTS
F323161 323161u --- NO COMMENTS
F323162 323162u --- NO COMMENTS
F323163 323163u --- NO COMMENTS
F323164 323164u --- NO COMMENTS
F323165 323165u --- NO COMMENTS
F323166 323166u --- NO COMMENTS
F323167 323167u --- NO COMMENTS
F323168 323168u --- NO COMMENTS
F323169 323169u --- NO COMMENTS
F323170 323170u --- NO COMMENTS
F323171 323171u --- NO COMMENTS
F323172 323172u --- NO COMMENTS
F323173 323173u --- NO COMMENTS
F323174 323174u --- NO COMMENTS
F323175 323175u --- NO COMMENTS
F323176 323176u --- NO COMMENTS
F323177 323177u --- NO COMMENTS
F323178 323178u --- NO COMMENTS
F323179 323179u --- NO COMMENTS
F323180 323180u --- NO COMMENTS
F323181 323181u --- NO COMMENTS
F323182 323182u --- NO COMMENTS
F323183 323183u --- NO COMMENTS
F323184 323184u --- NO COMMENTS
F323185 323185u --- NO COMMENTS
F323186 323186u --- NO COMMENTS
F323187 323187u --- NO COMMENTS
F323188 323188u --- NO COMMENTS
F323189 323189u --- NO COMMENTS
F323190 323190u --- NO COMMENTS
F323191 323191u --- NO COMMENTS
F323216 323216u --- NO COMMENTS
F323217 323217u --- NO COMMENTS
F323218 323218u --- NO COMMENTS
F323219 323219u --- NO COMMENTS
F323220 323220u --- NO COMMENTS
F323221 323221u --- NO COMMENTS
F323222 323222u --- NO COMMENTS
F323223 323223u --- NO COMMENTS
F323224 323224u --- NO COMMENTS
F323225 323225u --- NO COMMENTS
F323226 323226u --- NO COMMENTS
F323227 323227u --- NO COMMENTS
F323228 323228u --- NO COMMENTS
F323229 323229u --- NO COMMENTS
F323230 323230u --- NO COMMENTS
F323231 323231u --- NO COMMENTS
F3232 3232u --- NO COMMENTS
F323304 323304u --- NO COMMENTS
F323305 323305u --- NO COMMENTS
F323306 323306u --- NO COMMENTS
F323307 323307u --- NO COMMENTS
F323308 323308u --- NO COMMENTS
F323309 323309u --- NO COMMENTS
F323310 323310u --- NO COMMENTS
F323311 323311u --- NO COMMENTS
F323320 323320u --- NO COMMENTS
F323321 323321u --- NO COMMENTS
F323322 323322u --- NO COMMENTS
F323323 323323u --- NO COMMENTS
F323324 323324u --- NO COMMENTS
F323325 323325u --- NO COMMENTS
F323326 323326u --- NO COMMENTS
F323327 323327u --- NO COMMENTS
F323328 323328u --- NO COMMENTS
F323329 323329u --- NO COMMENTS
F323330 323330u --- NO COMMENTS
F323331 323331u --- NO COMMENTS
F323332 323332u --- NO COMMENTS
F323333 323333u --- NO COMMENTS
F323334 323334u --- NO COMMENTS
F323335 323335u --- NO COMMENTS
F323336 323336u --- NO COMMENTS
F323337 323337u --- NO COMMENTS
F323338 323338u --- NO COMMENTS
F323339 323339u --- NO COMMENTS
F323340 323340u --- NO COMMENTS
F323341 323341u --- NO COMMENTS
F323342 323342u --- NO COMMENTS
F323343 323343u --- NO COMMENTS
F323344 323344u --- NO COMMENTS
F323345 323345u --- NO COMMENTS
F323346 323346u --- NO COMMENTS
F323347 323347u --- NO COMMENTS
F323348 323348u --- NO COMMENTS
F323349 323349u --- NO COMMENTS
F323350 323350u --- NO COMMENTS
F323351 323351u --- NO COMMENTS
F323352 323352u --- NO COMMENTS
F323353 323353u --- NO COMMENTS
F323354 323354u --- NO COMMENTS
F323355 323355u --- NO COMMENTS
F323356 323356u --- NO COMMENTS
F323357 323357u --- NO COMMENTS
F323358 323358u --- NO COMMENTS
F323359 323359u --- NO COMMENTS
F323384 323384u --- NO COMMENTS
F323385 323385u --- NO COMMENTS
F323386 323386u --- NO COMMENTS
F323387 323387u --- NO COMMENTS
F323388 323388u --- NO COMMENTS
F323389 323389u --- NO COMMENTS
F323390 323390u --- NO COMMENTS
F323391 323391u --- NO COMMENTS
F323392 323392u --- NO COMMENTS
F323393 323393u --- NO COMMENTS
F323394 323394u --- NO COMMENTS
F323395 323395u --- NO COMMENTS
F323396 323396u --- NO COMMENTS
F323397 323397u --- NO COMMENTS
F323398 323398u --- NO COMMENTS
F323399 323399u --- NO COMMENTS
F3235 3235u --- NO COMMENTS
F3236 3236u --- NO COMMENTS
F3238 3238u --- NO COMMENTS
F0323 323u --- NO COMMENTS
F3241 3241u --- NO COMMENTS
F324240 324240u --- NO COMMENTS
F324241 324241u --- NO COMMENTS
F324242 324242u --- NO COMMENTS
F324243 324243u --- NO COMMENTS
F324244 324244u --- NO COMMENTS
F324245 324245u --- NO COMMENTS
F324246 324246u --- NO COMMENTS
F324247 324247u --- NO COMMENTS
F324256 324256u --- NO COMMENTS
F324257 324257u --- NO COMMENTS
F324258 324258u --- NO COMMENTS
F324259 324259u --- NO COMMENTS
F324260 324260u --- NO COMMENTS
F324261 324261u --- NO COMMENTS
F324262 324262u --- NO COMMENTS
F324263 324263u --- NO COMMENTS
F324264 324264u --- NO COMMENTS
F324265 324265u --- NO COMMENTS
F324266 324266u --- NO COMMENTS
F324267 324267u --- NO COMMENTS
F324268 324268u --- NO COMMENTS
F324269 324269u --- NO COMMENTS
F324270 324270u --- NO COMMENTS
F324271 324271u --- NO COMMENTS
F324272 324272u --- NO COMMENTS
F324273 324273u --- NO COMMENTS
F324274 324274u --- NO COMMENTS
F324275 324275u --- NO COMMENTS
F324276 324276u --- NO COMMENTS
F324277 324277u --- NO COMMENTS
F324278 324278u --- NO COMMENTS
F324279 324279u --- NO COMMENTS
F324280 324280u --- NO COMMENTS
F324281 324281u --- NO COMMENTS
F324282 324282u --- NO COMMENTS
F324283 324283u --- NO COMMENTS
F324284 324284u --- NO COMMENTS
F324285 324285u --- NO COMMENTS
F324286 324286u --- NO COMMENTS
F324287 324287u --- NO COMMENTS
F324288 324288u --- NO COMMENTS
F324289 324289u --- NO COMMENTS
F324290 324290u --- NO COMMENTS
F324291 324291u --- NO COMMENTS
F324292 324292u --- NO COMMENTS
F324293 324293u --- NO COMMENTS
F324294 324294u --- NO COMMENTS
F324295 324295u --- NO COMMENTS
F3242 3242u --- NO COMMENTS
F324320 324320u --- NO COMMENTS
F324321 324321u --- NO COMMENTS
F324322 324322u --- NO COMMENTS
F324323 324323u --- NO COMMENTS
F324324 324324u --- NO COMMENTS
F324325 324325u --- NO COMMENTS
F324326 324326u --- NO COMMENTS
F324327 324327u --- NO COMMENTS
F324328 324328u --- NO COMMENTS
F324329 324329u --- NO COMMENTS
F324330 324330u --- NO COMMENTS
F324331 324331u --- NO COMMENTS
F324332 324332u --- NO COMMENTS
F324333 324333u --- NO COMMENTS
F324334 324334u --- NO COMMENTS
F324335 324335u --- NO COMMENTS
F3243 3243u --- NO COMMENTS
F324408 324408u --- NO COMMENTS
F324409 324409u --- NO COMMENTS
F324410 324410u --- NO COMMENTS
F324411 324411u --- NO COMMENTS
F324412 324412u --- NO COMMENTS
F324413 324413u --- NO COMMENTS
F324414 324414u --- NO COMMENTS
F324415 324415u --- NO COMMENTS
F324424 324424u --- NO COMMENTS
F324425 324425u --- NO COMMENTS
F324426 324426u --- NO COMMENTS
F324427 324427u --- NO COMMENTS
F324428 324428u --- NO COMMENTS
F324429 324429u --- NO COMMENTS
F324430 324430u --- NO COMMENTS
F324431 324431u --- NO COMMENTS
F324432 324432u --- NO COMMENTS
F324433 324433u --- NO COMMENTS
F324434 324434u --- NO COMMENTS
F324435 324435u --- NO COMMENTS
F324436 324436u --- NO COMMENTS
F324437 324437u --- NO COMMENTS
F324438 324438u --- NO COMMENTS
F324439 324439u --- NO COMMENTS
F324440 324440u --- NO COMMENTS
F324441 324441u --- NO COMMENTS
F324442 324442u --- NO COMMENTS
F324443 324443u --- NO COMMENTS
F324444 324444u --- NO COMMENTS
F324445 324445u --- NO COMMENTS
F324446 324446u --- NO COMMENTS
F324447 324447u --- NO COMMENTS
F324448 324448u --- NO COMMENTS
F324449 324449u --- NO COMMENTS
F324450 324450u --- NO COMMENTS
F324451 324451u --- NO COMMENTS
F324452 324452u --- NO COMMENTS
F324453 324453u --- NO COMMENTS
F324454 324454u --- NO COMMENTS
F324455 324455u --- NO COMMENTS
F324456 324456u --- NO COMMENTS
F324457 324457u --- NO COMMENTS
F324458 324458u --- NO COMMENTS
F324459 324459u --- NO COMMENTS
F324460 324460u --- NO COMMENTS
F324461 324461u --- NO COMMENTS
F324462 324462u --- NO COMMENTS
F324463 324463u --- NO COMMENTS
F324488 324488u --- NO COMMENTS
F324489 324489u --- NO COMMENTS
F324490 324490u --- NO COMMENTS
F324491 324491u --- NO COMMENTS
F324492 324492u --- NO COMMENTS
F324493 324493u --- NO COMMENTS
F324494 324494u --- NO COMMENTS
F324495 324495u --- NO COMMENTS
F324496 324496u --- NO COMMENTS
F324497 324497u --- NO COMMENTS
F324498 324498u --- NO COMMENTS
F324499 324499u --- NO COMMENTS
F3244 3244u --- NO COMMENTS
F324500 324500u --- NO COMMENTS
F324501 324501u --- NO COMMENTS
F324502 324502u --- NO COMMENTS
F324503 324503u --- NO COMMENTS
F324576 324576u --- NO COMMENTS
F324577 324577u --- NO COMMENTS
F324578 324578u --- NO COMMENTS
F324579 324579u --- NO COMMENTS
F324580 324580u --- NO COMMENTS
F324581 324581u --- NO COMMENTS
F324582 324582u --- NO COMMENTS
F324583 324583u --- NO COMMENTS
F324584 324584u --- NO COMMENTS
F324585 324585u --- NO COMMENTS
F324586 324586u --- NO COMMENTS
F324587 324587u --- NO COMMENTS
F324588 324588u --- NO COMMENTS
F324589 324589u --- NO COMMENTS
F324590 324590u --- NO COMMENTS
F324591 324591u --- NO COMMENTS
F324592 324592u --- NO COMMENTS
F324593 324593u --- NO COMMENTS
F324594 324594u --- NO COMMENTS
F324595 324595u --- NO COMMENTS
F324596 324596u --- NO COMMENTS
F324597 324597u --- NO COMMENTS
F324598 324598u --- NO COMMENTS
F324599 324599u --- NO COMMENTS
F3245 3245u --- NO COMMENTS
F324600 324600u --- NO COMMENTS
F324601 324601u --- NO COMMENTS
F324602 324602u --- NO COMMENTS
F324603 324603u --- NO COMMENTS
F324604 324604u --- NO COMMENTS
F324605 324605u --- NO COMMENTS
F324606 324606u --- NO COMMENTS
F324607 324607u --- NO COMMENTS
F324640 324640u --- NO COMMENTS
F324641 324641u --- NO COMMENTS
F324642 324642u --- NO COMMENTS
F324643 324643u --- NO COMMENTS
F324644 324644u --- NO COMMENTS
F324645 324645u --- NO COMMENTS
F324646 324646u --- NO COMMENTS
F324647 324647u --- NO COMMENTS
F324696 324696u --- NO COMMENTS
F324697 324697u --- NO COMMENTS
F324698 324698u --- NO COMMENTS
F324699 324699u --- NO COMMENTS
F324700 324700u --- NO COMMENTS
F324701 324701u --- NO COMMENTS
F324702 324702u --- NO COMMENTS
F324703 324703u --- NO COMMENTS
F324712 324712u --- NO COMMENTS
F324713 324713u --- NO COMMENTS
F324714 324714u --- NO COMMENTS
F324715 324715u --- NO COMMENTS
F324716 324716u --- NO COMMENTS
F324717 324717u --- NO COMMENTS
F324718 324718u --- NO COMMENTS
F324719 324719u --- NO COMMENTS
F324720 324720u --- NO COMMENTS
F324721 324721u --- NO COMMENTS
F324722 324722u --- NO COMMENTS
F324723 324723u --- NO COMMENTS
F324724 324724u --- NO COMMENTS
F324725 324725u --- NO COMMENTS
F324726 324726u --- NO COMMENTS
F324727 324727u --- NO COMMENTS
F324728 324728u --- NO COMMENTS
F324729 324729u --- NO COMMENTS
F324730 324730u --- NO COMMENTS
F324731 324731u --- NO COMMENTS
F324732 324732u --- NO COMMENTS
F324733 324733u --- NO COMMENTS
F324734 324734u --- NO COMMENTS
F324735 324735u --- NO COMMENTS
F324736 324736u --- NO COMMENTS
F324737 324737u --- NO COMMENTS
F324738 324738u --- NO COMMENTS
F324739 324739u --- NO COMMENTS
F324740 324740u --- NO COMMENTS
F324741 324741u --- NO COMMENTS
F324742 324742u --- NO COMMENTS
F324743 324743u --- NO COMMENTS
F324744 324744u --- NO COMMENTS
F324745 324745u --- NO COMMENTS
F324746 324746u --- NO COMMENTS
F324747 324747u --- NO COMMENTS
F324748 324748u --- NO COMMENTS
F324749 324749u --- NO COMMENTS
F324750 324750u --- NO COMMENTS
F324751 324751u --- NO COMMENTS
F324776 324776u --- NO COMMENTS
F324777 324777u --- NO COMMENTS
F324778 324778u --- NO COMMENTS
F324779 324779u --- NO COMMENTS
F324780 324780u --- NO COMMENTS
F324781 324781u --- NO COMMENTS
F324782 324782u --- NO COMMENTS
F324783 324783u --- NO COMMENTS
F324784 324784u --- NO COMMENTS
F324785 324785u --- NO COMMENTS
F324786 324786u --- NO COMMENTS
F324787 324787u --- NO COMMENTS
F324788 324788u --- NO COMMENTS
F324789 324789u --- NO COMMENTS
F324790 324790u --- NO COMMENTS
F324791 324791u --- NO COMMENTS
F3247 3247u --- NO COMMENTS
F324864 324864u --- NO COMMENTS
F324865 324865u --- NO COMMENTS
F324866 324866u --- NO COMMENTS
F324867 324867u --- NO COMMENTS
F324868 324868u --- NO COMMENTS
F324869 324869u --- NO COMMENTS
F324870 324870u --- NO COMMENTS
F324871 324871u --- NO COMMENTS
F324880 324880u --- NO COMMENTS
F324881 324881u --- NO COMMENTS
F324882 324882u --- NO COMMENTS
F324883 324883u --- NO COMMENTS
F324884 324884u --- NO COMMENTS
F324885 324885u --- NO COMMENTS
F324886 324886u --- NO COMMENTS
F324887 324887u --- NO COMMENTS
F324888 324888u --- NO COMMENTS
F324889 324889u --- NO COMMENTS
F324890 324890u --- NO COMMENTS
F324891 324891u --- NO COMMENTS
F324892 324892u --- NO COMMENTS
F324893 324893u --- NO COMMENTS
F324894 324894u --- NO COMMENTS
F324895 324895u --- NO COMMENTS
F324896 324896u --- NO COMMENTS
F324897 324897u --- NO COMMENTS
F324898 324898u --- NO COMMENTS
F324899 324899u --- NO COMMENTS
F3248 3248u --- NO COMMENTS
F324900 324900u --- NO COMMENTS
F324901 324901u --- NO COMMENTS
F324902 324902u --- NO COMMENTS
F324903 324903u --- NO COMMENTS
F324904 324904u --- NO COMMENTS
F324905 324905u --- NO COMMENTS
F324906 324906u --- NO COMMENTS
F324907 324907u --- NO COMMENTS
F324908 324908u --- NO COMMENTS
F324909 324909u --- NO COMMENTS
F324910 324910u --- NO COMMENTS
F324911 324911u --- NO COMMENTS
F324912 324912u --- NO COMMENTS
F324913 324913u --- NO COMMENTS
F324914 324914u --- NO COMMENTS
F324915 324915u --- NO COMMENTS
F324916 324916u --- NO COMMENTS
F324917 324917u --- NO COMMENTS
F324918 324918u --- NO COMMENTS
F324919 324919u --- NO COMMENTS
F324944 324944u --- NO COMMENTS
F324945 324945u --- NO COMMENTS
F324946 324946u --- NO COMMENTS
F324947 324947u --- NO COMMENTS
F324948 324948u --- NO COMMENTS
F324949 324949u --- NO COMMENTS
F324950 324950u --- NO COMMENTS
F324951 324951u --- NO COMMENTS
F324952 324952u --- NO COMMENTS
F324953 324953u --- NO COMMENTS
F324954 324954u --- NO COMMENTS
F324955 324955u --- NO COMMENTS
F324956 324956u --- NO COMMENTS
F324957 324957u --- NO COMMENTS
F324958 324958u --- NO COMMENTS
F324959 324959u --- NO COMMENTS
F3249 3249u --- NO COMMENTS
F0324 324u --- NO COMMENTS
F325032 325032u --- NO COMMENTS
F325033 325033u --- NO COMMENTS
F325034 325034u --- NO COMMENTS
F325035 325035u --- NO COMMENTS
F325036 325036u --- NO COMMENTS
F325037 325037u --- NO COMMENTS
F325038 325038u --- NO COMMENTS
F325039 325039u --- NO COMMENTS
F325040 325040u --- NO COMMENTS
F325041 325041u --- NO COMMENTS
F325042 325042u --- NO COMMENTS
F325043 325043u --- NO COMMENTS
F325044 325044u --- NO COMMENTS
F325045 325045u --- NO COMMENTS
F325046 325046u --- NO COMMENTS
F325047 325047u --- NO COMMENTS
F325048 325048u --- NO COMMENTS
F325049 325049u --- NO COMMENTS
F325050 325050u --- NO COMMENTS
F325051 325051u --- NO COMMENTS
F325052 325052u --- NO COMMENTS
F325053 325053u --- NO COMMENTS
F325054 325054u --- NO COMMENTS
F325055 325055u --- NO COMMENTS
F325056 325056u --- NO COMMENTS
F325057 325057u --- NO COMMENTS
F325058 325058u --- NO COMMENTS
F325059 325059u --- NO COMMENTS
F325060 325060u --- NO COMMENTS
F325061 325061u --- NO COMMENTS
F325062 325062u --- NO COMMENTS
F325063 325063u --- NO COMMENTS
F325096 325096u --- NO COMMENTS
F325097 325097u --- NO COMMENTS
F325098 325098u --- NO COMMENTS
F325099 325099u --- NO COMMENTS
F3250 3250u --- NO COMMENTS
F325100 325100u --- NO COMMENTS
F325101 325101u --- NO COMMENTS
F325102 325102u --- NO COMMENTS
F325103 325103u --- NO COMMENTS
F325152 325152u --- NO COMMENTS
F325153 325153u --- NO COMMENTS
F325154 325154u --- NO COMMENTS
F325155 325155u --- NO COMMENTS
F325156 325156u --- NO COMMENTS
F325157 325157u --- NO COMMENTS
F325158 325158u --- NO COMMENTS
F325159 325159u --- NO COMMENTS
F325168 325168u --- NO COMMENTS
F325169 325169u --- NO COMMENTS
F325170 325170u --- NO COMMENTS
F325171 325171u --- NO COMMENTS
F325172 325172u --- NO COMMENTS
F325173 325173u --- NO COMMENTS
F325174 325174u --- NO COMMENTS
F325175 325175u --- NO COMMENTS
F325176 325176u --- NO COMMENTS
F325177 325177u --- NO COMMENTS
F325178 325178u --- NO COMMENTS
F325179 325179u --- NO COMMENTS
F325180 325180u --- NO COMMENTS
F325181 325181u --- NO COMMENTS
F325182 325182u --- NO COMMENTS
F325183 325183u --- NO COMMENTS
F325184 325184u --- NO COMMENTS
F325185 325185u --- NO COMMENTS
F325186 325186u --- NO COMMENTS
F325187 325187u --- NO COMMENTS
F325188 325188u --- NO COMMENTS
F325189 325189u --- NO COMMENTS
F325190 325190u --- NO COMMENTS
F325191 325191u --- NO COMMENTS
F325192 325192u --- NO COMMENTS
F325193 325193u --- NO COMMENTS
F325194 325194u --- NO COMMENTS
F325195 325195u --- NO COMMENTS
F325196 325196u --- NO COMMENTS
F325197 325197u --- NO COMMENTS
F325198 325198u --- NO COMMENTS
F325199 325199u --- NO COMMENTS
F325200 325200u --- NO COMMENTS
F325201 325201u --- NO COMMENTS
F325202 325202u --- NO COMMENTS
F325203 325203u --- NO COMMENTS
F325204 325204u --- NO COMMENTS
F325205 325205u --- NO COMMENTS
F325206 325206u --- NO COMMENTS
F325207 325207u --- NO COMMENTS
F325232 325232u --- NO COMMENTS
F325233 325233u --- NO COMMENTS
F325234 325234u --- NO COMMENTS
F325235 325235u --- NO COMMENTS
F325236 325236u --- NO COMMENTS
F325237 325237u --- NO COMMENTS
F325238 325238u --- NO COMMENTS
F325239 325239u --- NO COMMENTS
F325240 325240u --- NO COMMENTS
F325241 325241u --- NO COMMENTS
F325242 325242u --- NO COMMENTS
F325243 325243u --- NO COMMENTS
F325244 325244u --- NO COMMENTS
F325245 325245u --- NO COMMENTS
F325246 325246u --- NO COMMENTS
F325247 325247u --- NO COMMENTS
F3252 3252u --- NO COMMENTS
F325320 325320u --- NO COMMENTS
F325321 325321u --- NO COMMENTS
F325322 325322u --- NO COMMENTS
F325323 325323u --- NO COMMENTS
F325324 325324u --- NO COMMENTS
F325325 325325u --- NO COMMENTS
F325326 325326u --- NO COMMENTS
F325327 325327u --- NO COMMENTS
F325336 325336u --- NO COMMENTS
F325337 325337u --- NO COMMENTS
F325338 325338u --- NO COMMENTS
F325339 325339u --- NO COMMENTS
F325340 325340u --- NO COMMENTS
F325341 325341u --- NO COMMENTS
F325342 325342u --- NO COMMENTS
F325343 325343u --- NO COMMENTS
F325344 325344u --- NO COMMENTS
F325345 325345u --- NO COMMENTS
F325346 325346u --- NO COMMENTS
F325347 325347u --- NO COMMENTS
F325348 325348u --- NO COMMENTS
F325349 325349u --- NO COMMENTS
F325350 325350u --- NO COMMENTS
F325351 325351u --- NO COMMENTS
F325352 325352u --- NO COMMENTS
F325353 325353u --- NO COMMENTS
F325354 325354u --- NO COMMENTS
F325355 325355u --- NO COMMENTS
F325356 325356u --- NO COMMENTS
F325357 325357u --- NO COMMENTS
F325358 325358u --- NO COMMENTS
F325359 325359u --- NO COMMENTS
F325360 325360u --- NO COMMENTS
F325361 325361u --- NO COMMENTS
F325362 325362u --- NO COMMENTS
F325363 325363u --- NO COMMENTS
F325364 325364u --- NO COMMENTS
F325365 325365u --- NO COMMENTS
F325366 325366u --- NO COMMENTS
F325367 325367u --- NO COMMENTS
F325368 325368u --- NO COMMENTS
F325369 325369u --- NO COMMENTS
F325370 325370u --- NO COMMENTS
F325371 325371u --- NO COMMENTS
F325372 325372u --- NO COMMENTS
F325373 325373u --- NO COMMENTS
F325374 325374u --- NO COMMENTS
F325375 325375u --- NO COMMENTS
F325400 325400u --- NO COMMENTS
F325401 325401u --- NO COMMENTS
F325402 325402u --- NO COMMENTS
F325403 325403u --- NO COMMENTS
F325404 325404u --- NO COMMENTS
F325405 325405u --- NO COMMENTS
F325406 325406u --- NO COMMENTS
F325407 325407u --- NO COMMENTS
F325408 325408u --- NO COMMENTS
F325409 325409u --- NO COMMENTS
F325410 325410u --- NO COMMENTS
F325411 325411u --- NO COMMENTS
F325412 325412u --- NO COMMENTS
F325413 325413u --- NO COMMENTS
F325414 325414u --- NO COMMENTS
F325415 325415u --- NO COMMENTS
F325488 325488u --- NO COMMENTS
F325489 325489u --- NO COMMENTS
F325490 325490u --- NO COMMENTS
F325491 325491u --- NO COMMENTS
F325492 325492u --- NO COMMENTS
F325493 325493u --- NO COMMENTS
F325494 325494u --- NO COMMENTS
F325495 325495u --- NO COMMENTS
F3254 3254u --- NO COMMENTS
F325504 325504u --- NO COMMENTS
F325505 325505u --- NO COMMENTS
F325506 325506u --- NO COMMENTS
F325507 325507u --- NO COMMENTS
F325508 325508u --- NO COMMENTS
F325509 325509u --- NO COMMENTS
F325510 325510u --- NO COMMENTS
F325511 325511u --- NO COMMENTS
F325512 325512u --- NO COMMENTS
F325513 325513u --- NO COMMENTS
F325514 325514u --- NO COMMENTS
F325515 325515u --- NO COMMENTS
F325516 325516u --- NO COMMENTS
F325517 325517u --- NO COMMENTS
F325518 325518u --- NO COMMENTS
F325519 325519u --- NO COMMENTS
F325520 325520u --- NO COMMENTS
F325521 325521u --- NO COMMENTS
F325522 325522u --- NO COMMENTS
F325523 325523u --- NO COMMENTS
F325524 325524u --- NO COMMENTS
F325525 325525u --- NO COMMENTS
F325526 325526u --- NO COMMENTS
F325527 325527u --- NO COMMENTS
F325528 325528u --- NO COMMENTS
F325529 325529u --- NO COMMENTS
F325530 325530u --- NO COMMENTS
F325531 325531u --- NO COMMENTS
F325532 325532u --- NO COMMENTS
F325533 325533u --- NO COMMENTS
F325534 325534u --- NO COMMENTS
F325535 325535u --- NO COMMENTS
F325536 325536u --- NO COMMENTS
F325537 325537u --- NO COMMENTS
F325538 325538u --- NO COMMENTS
F325539 325539u --- NO COMMENTS
F325540 325540u --- NO COMMENTS
F325541 325541u --- NO COMMENTS
F325542 325542u --- NO COMMENTS
F325543 325543u --- NO COMMENTS
F325568 325568u --- NO COMMENTS
F325569 325569u --- NO COMMENTS
F325570 325570u --- NO COMMENTS
F325571 325571u --- NO COMMENTS
F325572 325572u --- NO COMMENTS
F325573 325573u --- NO COMMENTS
F325574 325574u --- NO COMMENTS
F325575 325575u --- NO COMMENTS
F325576 325576u --- NO COMMENTS
F325577 325577u --- NO COMMENTS
F325578 325578u --- NO COMMENTS
F325579 325579u --- NO COMMENTS
F325580 325580u --- NO COMMENTS
F325581 325581u --- NO COMMENTS
F325582 325582u --- NO COMMENTS
F325583 325583u --- NO COMMENTS
F3255 3255u --- NO COMMENTS
F325656 325656u --- NO COMMENTS
F325657 325657u --- NO COMMENTS
F325658 325658u --- NO COMMENTS
F325659 325659u --- NO COMMENTS
F325660 325660u --- NO COMMENTS
F325661 325661u --- NO COMMENTS
F325662 325662u --- NO COMMENTS
F325663 325663u --- NO COMMENTS
F325672 325672u --- NO COMMENTS
F325673 325673u --- NO COMMENTS
F325674 325674u --- NO COMMENTS
F325675 325675u --- NO COMMENTS
F325676 325676u --- NO COMMENTS
F325677 325677u --- NO COMMENTS
F325678 325678u --- NO COMMENTS
F325679 325679u --- NO COMMENTS
F325680 325680u --- NO COMMENTS
F325681 325681u --- NO COMMENTS
F325682 325682u --- NO COMMENTS
F325683 325683u --- NO COMMENTS
F325684 325684u --- NO COMMENTS
F325685 325685u --- NO COMMENTS
F325686 325686u --- NO COMMENTS
F325687 325687u --- NO COMMENTS
F325688 325688u --- NO COMMENTS
F325689 325689u --- NO COMMENTS
F325690 325690u --- NO COMMENTS
F325691 325691u --- NO COMMENTS
F325692 325692u --- NO COMMENTS
F325693 325693u --- NO COMMENTS
F325694 325694u --- NO COMMENTS
F325695 325695u --- NO COMMENTS
F325696 325696u --- NO COMMENTS
F325697 325697u --- NO COMMENTS
F325698 325698u --- NO COMMENTS
F325699 325699u --- NO COMMENTS
F325700 325700u --- NO COMMENTS
F325701 325701u --- NO COMMENTS
F325702 325702u --- NO COMMENTS
F325703 325703u --- NO COMMENTS
F325704 325704u --- NO COMMENTS
F325705 325705u --- NO COMMENTS
F325706 325706u --- NO COMMENTS
F325707 325707u --- NO COMMENTS
F325708 325708u --- NO COMMENTS
F325709 325709u --- NO COMMENTS
F325710 325710u --- NO COMMENTS
F325711 325711u --- NO COMMENTS
F325736 325736u --- NO COMMENTS
F325737 325737u --- NO COMMENTS
F325738 325738u --- NO COMMENTS
F325739 325739u --- NO COMMENTS
F325740 325740u --- NO COMMENTS
F325741 325741u --- NO COMMENTS
F325742 325742u --- NO COMMENTS
F325743 325743u --- NO COMMENTS
F325744 325744u --- NO COMMENTS
F325745 325745u --- NO COMMENTS
F325746 325746u --- NO COMMENTS
F325747 325747u --- NO COMMENTS
F325748 325748u --- NO COMMENTS
F325749 325749u --- NO COMMENTS
F325750 325750u --- NO COMMENTS
F325751 325751u --- NO COMMENTS
F325824 325824u --- NO COMMENTS
F325825 325825u --- NO COMMENTS
F325826 325826u --- NO COMMENTS
F325827 325827u --- NO COMMENTS
F325828 325828u --- NO COMMENTS
F325829 325829u --- NO COMMENTS
F325830 325830u --- NO COMMENTS
F325831 325831u --- NO COMMENTS
F325832 325832u --- NO COMMENTS
F325833 325833u --- NO COMMENTS
F325834 325834u --- NO COMMENTS
F325835 325835u --- NO COMMENTS
F325836 325836u --- NO COMMENTS
F325837 325837u --- NO COMMENTS
F325838 325838u --- NO COMMENTS
F325839 325839u --- NO COMMENTS
F325840 325840u --- NO COMMENTS
F325841 325841u --- NO COMMENTS
F325842 325842u --- NO COMMENTS
F325843 325843u --- NO COMMENTS
F325844 325844u --- NO COMMENTS
F325845 325845u --- NO COMMENTS
F325846 325846u --- NO COMMENTS
F325847 325847u --- NO COMMENTS
F325848 325848u --- NO COMMENTS
F325849 325849u --- NO COMMENTS
F325850 325850u --- NO COMMENTS
F325851 325851u --- NO COMMENTS
F325852 325852u --- NO COMMENTS
F325853 325853u --- NO COMMENTS
F325854 325854u --- NO COMMENTS
F325855 325855u --- NO COMMENTS
F325888 325888u --- NO COMMENTS
F325889 325889u --- NO COMMENTS
F325890 325890u --- NO COMMENTS
F325891 325891u --- NO COMMENTS
F325892 325892u --- NO COMMENTS
F325893 325893u --- NO COMMENTS
F325894 325894u --- NO COMMENTS
F325895 325895u --- NO COMMENTS
F325944 325944u --- NO COMMENTS
F325945 325945u --- NO COMMENTS
F325946 325946u --- NO COMMENTS
F325947 325947u --- NO COMMENTS
F325948 325948u --- NO COMMENTS
F325949 325949u --- NO COMMENTS
F325950 325950u --- NO COMMENTS
F325951 325951u --- NO COMMENTS
F325952 325952u --- NO COMMENTS
F325953 325953u --- NO COMMENTS
F325954 325954u --- NO COMMENTS
F325955 325955u --- NO COMMENTS
F325956 325956u --- NO COMMENTS
F325957 325957u --- NO COMMENTS
F325958 325958u --- NO COMMENTS
F325959 325959u --- NO COMMENTS
F325960 325960u --- NO COMMENTS
F325961 325961u --- NO COMMENTS
F325962 325962u --- NO COMMENTS
F325963 325963u --- NO COMMENTS
F325964 325964u --- NO COMMENTS
F325965 325965u --- NO COMMENTS
F325966 325966u --- NO COMMENTS
F325967 325967u --- NO COMMENTS
F325968 325968u --- NO COMMENTS
F325969 325969u --- NO COMMENTS
F325970 325970u --- NO COMMENTS
F325971 325971u --- NO COMMENTS
F325972 325972u --- NO COMMENTS
F325973 325973u --- NO COMMENTS
F325974 325974u --- NO COMMENTS
F325975 325975u --- NO COMMENTS
F0325 325u --- NO COMMENTS
F326008 326008u --- NO COMMENTS
F326009 326009u --- NO COMMENTS
F326010 326010u --- NO COMMENTS
F326011 326011u --- NO COMMENTS
F326012 326012u --- NO COMMENTS
F326013 326013u --- NO COMMENTS
F326014 326014u --- NO COMMENTS
F326015 326015u --- NO COMMENTS
F326064 326064u --- NO COMMENTS
F326065 326065u --- NO COMMENTS
F326066 326066u --- NO COMMENTS
F326067 326067u --- NO COMMENTS
F326068 326068u --- NO COMMENTS
F326069 326069u --- NO COMMENTS
F326070 326070u --- NO COMMENTS
F326071 326071u --- NO COMMENTS
F326080 326080u --- NO COMMENTS
F326081 326081u --- NO COMMENTS
F326082 326082u --- NO COMMENTS
F326083 326083u --- NO COMMENTS
F326084 326084u --- NO COMMENTS
F326085 326085u --- NO COMMENTS
F326086 326086u --- NO COMMENTS
F326087 326087u --- NO COMMENTS
F326088 326088u --- NO COMMENTS
F326089 326089u --- NO COMMENTS
F326090 326090u --- NO COMMENTS
F326091 326091u --- NO COMMENTS
F326092 326092u --- NO COMMENTS
F326093 326093u --- NO COMMENTS
F326094 326094u --- NO COMMENTS
F326095 326095u --- NO COMMENTS
F326096 326096u --- NO COMMENTS
F326097 326097u --- NO COMMENTS
F326098 326098u --- NO COMMENTS
F326099 326099u --- NO COMMENTS
F326100 326100u --- NO COMMENTS
F326101 326101u --- NO COMMENTS
F326102 326102u --- NO COMMENTS
F326103 326103u --- NO COMMENTS
F326104 326104u --- NO COMMENTS
F326105 326105u --- NO COMMENTS
F326106 326106u --- NO COMMENTS
F326107 326107u --- NO COMMENTS
F326108 326108u --- NO COMMENTS
F326109 326109u --- NO COMMENTS
F326110 326110u --- NO COMMENTS
F326111 326111u --- NO COMMENTS
F326112 326112u --- NO COMMENTS
F326113 326113u --- NO COMMENTS
F326114 326114u --- NO COMMENTS
F326115 326115u --- NO COMMENTS
F326116 326116u --- NO COMMENTS
F326117 326117u --- NO COMMENTS
F326118 326118u --- NO COMMENTS
F326119 326119u --- NO COMMENTS
F326144 326144u --- NO COMMENTS
F326145 326145u --- NO COMMENTS
F326146 326146u --- NO COMMENTS
F326147 326147u --- NO COMMENTS
F326148 326148u --- NO COMMENTS
F326149 326149u --- NO COMMENTS
F326150 326150u --- NO COMMENTS
F326151 326151u --- NO COMMENTS
F326152 326152u --- NO COMMENTS
F326153 326153u --- NO COMMENTS
F326154 326154u --- NO COMMENTS
F326155 326155u --- NO COMMENTS
F326156 326156u --- NO COMMENTS
F326157 326157u --- NO COMMENTS
F326158 326158u --- NO COMMENTS
F326159 326159u --- NO COMMENTS
F3261 3261u --- NO COMMENTS
F326232 326232u --- NO COMMENTS
F326233 326233u --- NO COMMENTS
F326234 326234u --- NO COMMENTS
F326235 326235u --- NO COMMENTS
F326236 326236u --- NO COMMENTS
F326237 326237u --- NO COMMENTS
F326238 326238u --- NO COMMENTS
F326239 326239u --- NO COMMENTS
F326248 326248u --- NO COMMENTS
F326249 326249u --- NO COMMENTS
F326250 326250u --- NO COMMENTS
F326251 326251u --- NO COMMENTS
F326252 326252u --- NO COMMENTS
F326253 326253u --- NO COMMENTS
F326254 326254u --- NO COMMENTS
F326255 326255u --- NO COMMENTS
F326256 326256u --- NO COMMENTS
F326257 326257u --- NO COMMENTS
F326258 326258u --- NO COMMENTS
F326259 326259u --- NO COMMENTS
F326260 326260u --- NO COMMENTS
F326261 326261u --- NO COMMENTS
F326262 326262u --- NO COMMENTS
F326263 326263u --- NO COMMENTS
F326264 326264u --- NO COMMENTS
F326265 326265u --- NO COMMENTS
F326266 326266u --- NO COMMENTS
F326267 326267u --- NO COMMENTS
F326268 326268u --- NO COMMENTS
F326269 326269u --- NO COMMENTS
F326270 326270u --- NO COMMENTS
F326271 326271u --- NO COMMENTS
F326272 326272u --- NO COMMENTS
F326273 326273u --- NO COMMENTS
F326274 326274u --- NO COMMENTS
F326275 326275u --- NO COMMENTS
F326276 326276u --- NO COMMENTS
F326277 326277u --- NO COMMENTS
F326278 326278u --- NO COMMENTS
F326279 326279u --- NO COMMENTS
F326280 326280u --- NO COMMENTS
F326281 326281u --- NO COMMENTS
F326282 326282u --- NO COMMENTS
F326283 326283u --- NO COMMENTS
F326284 326284u --- NO COMMENTS
F326285 326285u --- NO COMMENTS
F326286 326286u --- NO COMMENTS
F326287 326287u --- NO COMMENTS
F326312 326312u --- NO COMMENTS
F326313 326313u --- NO COMMENTS
F326314 326314u --- NO COMMENTS
F326315 326315u --- NO COMMENTS
F326316 326316u --- NO COMMENTS
F326317 326317u --- NO COMMENTS
F326318 326318u --- NO COMMENTS
F326319 326319u --- NO COMMENTS
F326320 326320u --- NO COMMENTS
F326321 326321u --- NO COMMENTS
F326322 326322u --- NO COMMENTS
F326323 326323u --- NO COMMENTS
F326324 326324u --- NO COMMENTS
F326325 326325u --- NO COMMENTS
F326326 326326u --- NO COMMENTS
F326327 326327u --- NO COMMENTS
F326400 326400u --- NO COMMENTS
F326401 326401u --- NO COMMENTS
F326402 326402u --- NO COMMENTS
F326403 326403u --- NO COMMENTS
F326404 326404u --- NO COMMENTS
F326405 326405u --- NO COMMENTS
F326406 326406u --- NO COMMENTS
F326407 326407u --- NO COMMENTS
F326416 326416u --- NO COMMENTS
F326417 326417u --- NO COMMENTS
F326418 326418u --- NO COMMENTS
F326419 326419u --- NO COMMENTS
F326420 326420u --- NO COMMENTS
F326421 326421u --- NO COMMENTS
F326422 326422u --- NO COMMENTS
F326423 326423u --- NO COMMENTS
F326424 326424u --- NO COMMENTS
F326425 326425u --- NO COMMENTS
F326426 326426u --- NO COMMENTS
F326427 326427u --- NO COMMENTS
F326428 326428u --- NO COMMENTS
F326429 326429u --- NO COMMENTS
F326430 326430u --- NO COMMENTS
F326431 326431u --- NO COMMENTS
F326432 326432u --- NO COMMENTS
F326433 326433u --- NO COMMENTS
F326434 326434u --- NO COMMENTS
F326435 326435u --- NO COMMENTS
F326436 326436u --- NO COMMENTS
F326437 326437u --- NO COMMENTS
F326438 326438u --- NO COMMENTS
F326439 326439u --- NO COMMENTS
F326440 326440u --- NO COMMENTS
F326441 326441u --- NO COMMENTS
F326442 326442u --- NO COMMENTS
F326443 326443u --- NO COMMENTS
F326444 326444u --- NO COMMENTS
F326445 326445u --- NO COMMENTS
F326446 326446u --- NO COMMENTS
F326447 326447u --- NO COMMENTS
F326448 326448u --- NO COMMENTS
F326449 326449u --- NO COMMENTS
F326450 326450u --- NO COMMENTS
F326451 326451u --- NO COMMENTS
F326452 326452u --- NO COMMENTS
F326453 326453u --- NO COMMENTS
F326454 326454u --- NO COMMENTS
F326455 326455u --- NO COMMENTS
F326480 326480u --- NO COMMENTS
F326481 326481u --- NO COMMENTS
F326482 326482u --- NO COMMENTS
F326483 326483u --- NO COMMENTS
F326484 326484u --- NO COMMENTS
F326485 326485u --- NO COMMENTS
F326486 326486u --- NO COMMENTS
F326487 326487u --- NO COMMENTS
F326488 326488u --- NO COMMENTS
F326489 326489u --- NO COMMENTS
F326490 326490u --- NO COMMENTS
F326491 326491u --- NO COMMENTS
F326492 326492u --- NO COMMENTS
F326493 326493u --- NO COMMENTS
F326494 326494u --- NO COMMENTS
F326495 326495u --- NO COMMENTS
F3264 3264u --- NO COMMENTS
F326568 326568u --- NO COMMENTS
F326569 326569u --- NO COMMENTS
F326570 326570u --- NO COMMENTS
F326571 326571u --- NO COMMENTS
F326572 326572u --- NO COMMENTS
F326573 326573u --- NO COMMENTS
F326574 326574u --- NO COMMENTS
F326575 326575u --- NO COMMENTS
F326584 326584u --- NO COMMENTS
F326585 326585u --- NO COMMENTS
F326586 326586u --- NO COMMENTS
F326587 326587u --- NO COMMENTS
F326588 326588u --- NO COMMENTS
F326589 326589u --- NO COMMENTS
F326590 326590u --- NO COMMENTS
F326591 326591u --- NO COMMENTS
F326592 326592u --- NO COMMENTS
F326593 326593u --- NO COMMENTS
F326594 326594u --- NO COMMENTS
F326595 326595u --- NO COMMENTS
F326596 326596u --- NO COMMENTS
F326597 326597u --- NO COMMENTS
F326598 326598u --- NO COMMENTS
F326599 326599u --- NO COMMENTS
F3265 3265u --- NO COMMENTS
F326600 326600u --- NO COMMENTS
F326601 326601u --- NO COMMENTS
F326602 326602u --- NO COMMENTS
F326603 326603u --- NO COMMENTS
F326604 326604u --- NO COMMENTS
F326605 326605u --- NO COMMENTS
F326606 326606u --- NO COMMENTS
F326607 326607u --- NO COMMENTS
F326608 326608u --- NO COMMENTS
F326609 326609u --- NO COMMENTS
F326610 326610u --- NO COMMENTS
F326611 326611u --- NO COMMENTS
F326612 326612u --- NO COMMENTS
F326613 326613u --- NO COMMENTS
F326614 326614u --- NO COMMENTS
F326615 326615u --- NO COMMENTS
F326616 326616u --- NO COMMENTS
F326617 326617u --- NO COMMENTS
F326618 326618u --- NO COMMENTS
F326619 326619u --- NO COMMENTS
F326620 326620u --- NO COMMENTS
F326621 326621u --- NO COMMENTS
F326622 326622u --- NO COMMENTS
F326623 326623u --- NO COMMENTS
F326648 326648u --- NO COMMENTS
F326649 326649u --- NO COMMENTS
F326650 326650u --- NO COMMENTS
F326651 326651u --- NO COMMENTS
F326652 326652u --- NO COMMENTS
F326653 326653u --- NO COMMENTS
F326654 326654u --- NO COMMENTS
F326655 326655u --- NO COMMENTS
F326656 326656u --- NO COMMENTS
F326657 326657u --- NO COMMENTS
F326658 326658u --- NO COMMENTS
F326659 326659u --- NO COMMENTS
F326660 326660u --- NO COMMENTS
F326661 326661u --- NO COMMENTS
F326662 326662u --- NO COMMENTS
F326663 326663u --- NO COMMENTS
F326736 326736u --- NO COMMENTS
F326737 326737u --- NO COMMENTS
F326738 326738u --- NO COMMENTS
F326739 326739u --- NO COMMENTS
F326740 326740u --- NO COMMENTS
F326741 326741u --- NO COMMENTS
F326742 326742u --- NO COMMENTS
F326743 326743u --- NO COMMENTS
F326744 326744u --- NO COMMENTS
F326745 326745u --- NO COMMENTS
F326746 326746u --- NO COMMENTS
F326747 326747u --- NO COMMENTS
F326748 326748u --- NO COMMENTS
F326749 326749u --- NO COMMENTS
F326750 326750u --- NO COMMENTS
F326751 326751u --- NO COMMENTS
F326752 326752u --- NO COMMENTS
F326753 326753u --- NO COMMENTS
F326754 326754u --- NO COMMENTS
F326755 326755u --- NO COMMENTS
F326756 326756u --- NO COMMENTS
F326757 326757u --- NO COMMENTS
F326758 326758u --- NO COMMENTS
F326759 326759u --- NO COMMENTS
F326760 326760u --- NO COMMENTS
F326761 326761u --- NO COMMENTS
F326762 326762u --- NO COMMENTS
F326763 326763u --- NO COMMENTS
F326764 326764u --- NO COMMENTS
F326765 326765u --- NO COMMENTS
F326766 326766u --- NO COMMENTS
F326767 326767u --- NO COMMENTS
F326800 326800u --- NO COMMENTS
F326801 326801u --- NO COMMENTS
F326802 326802u --- NO COMMENTS
F326803 326803u --- NO COMMENTS
F326804 326804u --- NO COMMENTS
F326805 326805u --- NO COMMENTS
F326806 326806u --- NO COMMENTS
F326807 326807u --- NO COMMENTS
F326856 326856u --- NO COMMENTS
F326857 326857u --- NO COMMENTS
F326858 326858u --- NO COMMENTS
F326859 326859u --- NO COMMENTS
F326860 326860u --- NO COMMENTS
F326861 326861u --- NO COMMENTS
F326862 326862u --- NO COMMENTS
F326863 326863u --- NO COMMENTS
F326864 326864u --- NO COMMENTS
F326865 326865u --- NO COMMENTS
F326866 326866u --- NO COMMENTS
F326867 326867u --- NO COMMENTS
F326868 326868u --- NO COMMENTS
F326869 326869u --- NO COMMENTS
F326870 326870u --- NO COMMENTS
F326871 326871u --- NO COMMENTS
F326872 326872u --- NO COMMENTS
F326873 326873u --- NO COMMENTS
F326874 326874u --- NO COMMENTS
F326875 326875u --- NO COMMENTS
F326876 326876u --- NO COMMENTS
F326877 326877u --- NO COMMENTS
F326878 326878u --- NO COMMENTS
F326879 326879u --- NO COMMENTS
F326880 326880u --- NO COMMENTS
F326881 326881u --- NO COMMENTS
F326882 326882u --- NO COMMENTS
F326883 326883u --- NO COMMENTS
F326884 326884u --- NO COMMENTS
F326885 326885u --- NO COMMENTS
F326886 326886u --- NO COMMENTS
F326887 326887u --- NO COMMENTS
F326920 326920u --- NO COMMENTS
F326921 326921u --- NO COMMENTS
F326922 326922u --- NO COMMENTS
F326923 326923u --- NO COMMENTS
F326924 326924u --- NO COMMENTS
F326925 326925u --- NO COMMENTS
F326926 326926u --- NO COMMENTS
F326927 326927u --- NO COMMENTS
F0326 326u --- NO COMMENTS
F3272 3272u --- NO COMMENTS
F3273 3273u --- NO COMMENTS
F3274 3274u --- NO COMMENTS
F3275 3275u --- NO COMMENTS
F3276 3276u --- NO COMMENTS
F3278 3278u --- NO COMMENTS
F3279 3279u --- NO COMMENTS
F0327 327u --- NO COMMENTS
F3280 3280u --- NO COMMENTS
F3281 3281u --- NO COMMENTS
F3282 3282u --- NO COMMENTS
F3283 3283u --- NO COMMENTS
F3284 3284u --- NO COMMENTS
F3285 3285u --- NO COMMENTS
F3286 3286u --- NO COMMENTS
F3287 3287u --- NO COMMENTS
F3288 3288u --- NO COMMENTS
F3289 3289u --- NO COMMENTS
F0328 328u --- NO COMMENTS
F3290 3290u --- NO COMMENTS
F3291 3291u --- NO COMMENTS
F3292 3292u --- NO COMMENTS
F3293 3293u --- NO COMMENTS
F3295 3295u --- NO COMMENTS
F3296 3296u --- NO COMMENTS
F3299 3299u --- NO COMMENTS
F0329 329u --- NO COMMENTS
F3300 3300u --- NO COMMENTS
F3301 3301u --- NO COMMENTS
F3302 3302u --- NO COMMENTS
F3303 3303u --- NO COMMENTS
F3306 3306u --- NO COMMENTS
F3307 3307u --- NO COMMENTS
F3308 3308u --- NO COMMENTS
F3309 3309u --- NO COMMENTS
F0330 330u --- NO COMMENTS
F3311 3311u --- NO COMMENTS
F3318 3318u --- NO COMMENTS
F3319 3319u --- NO COMMENTS
F3326 3326u --- NO COMMENTS
F3327 3327u --- NO COMMENTS
F3328 3328u --- NO COMMENTS
F3329 3329u --- NO COMMENTS
F3330 3330u --- NO COMMENTS
F3332 3332u --- NO COMMENTS
F3335 3335u --- NO COMMENTS
F3336 3336u --- NO COMMENTS
F3337 3337u --- NO COMMENTS
F3341 3341u --- NO COMMENTS
F3342 3342u --- NO COMMENTS
F0334 334u --- NO COMMENTS
F3358 3358u --- NO COMMENTS
F3359 3359u --- NO COMMENTS
F3360 3360u --- NO COMMENTS
F3361 3361u --- NO COMMENTS
F3362 3362u --- NO COMMENTS
F3363 3363u --- NO COMMENTS
F3364 3364u --- NO COMMENTS
F3365 3365u --- NO COMMENTS
F3366 3366u --- NO COMMENTS
F3367 3367u --- NO COMMENTS
F3369 3369u --- NO COMMENTS
F3370 3370u --- NO COMMENTS
F3371 3371u --- NO COMMENTS
F3372 3372u --- NO COMMENTS
F3373 3373u --- NO COMMENTS
F3374 3374u --- NO COMMENTS
F3375 3375u --- NO COMMENTS
F3376 3376u --- NO COMMENTS
F3377 3377u --- NO COMMENTS
F3378 3378u --- NO COMMENTS
F3379 3379u --- NO COMMENTS
F0337 337u --- NO COMMENTS
F3380 3380u --- NO COMMENTS
F3381 3381u --- NO COMMENTS
F3382 3382u --- NO COMMENTS
F3383 3383u --- NO COMMENTS
F3384 3384u --- NO COMMENTS
F3385 3385u --- NO COMMENTS
F3386 3386u --- NO COMMENTS
F3387 3387u --- NO COMMENTS
F3388 3388u --- NO COMMENTS
F3389 3389u --- NO COMMENTS
F0338 338u --- NO COMMENTS
F3390 3390u --- NO COMMENTS
F3391 3391u --- NO COMMENTS
F3392 3392u --- NO COMMENTS
F3393 3393u --- NO COMMENTS
F3394 3394u --- NO COMMENTS
F3395 3395u --- NO COMMENTS
F3396 3396u --- NO COMMENTS
F3397 3397u --- NO COMMENTS
F3398 3398u --- NO COMMENTS
F3399 3399u --- NO COMMENTS
F0339 339u --- NO COMMENTS
F3400 3400u --- NO COMMENTS
F3401 3401u --- NO COMMENTS
F3402 3402u --- NO COMMENTS
F3403 3403u --- NO COMMENTS
F3404 3404u --- NO COMMENTS
F3405 3405u --- NO COMMENTS
F3406 3406u --- NO COMMENTS
F3407 3407u --- NO COMMENTS
F3408 3408u --- NO COMMENTS
F3409 3409u --- NO COMMENTS
F0340 340u --- NO COMMENTS
F3410 3410u --- NO COMMENTS
F3411 3411u --- NO COMMENTS
F3412 3412u --- NO COMMENTS
F0341 341u --- NO COMMENTS
F3425 3425u --- NO COMMENTS
F0342 342u --- NO COMMENTS
F0343 343u --- NO COMMENTS
F0344 344u --- NO COMMENTS
F0345 345u --- NO COMMENTS
F0349 349u --- NO COMMENTS
F0350 350u --- NO COMMENTS
F0351 351u --- NO COMMENTS
F0360 360u --- NO COMMENTS
F0361 361u --- NO COMMENTS
F362792 362792u --- NO COMMENTS
F362793 362793u --- NO COMMENTS
F362794 362794u --- NO COMMENTS
F362795 362795u --- NO COMMENTS
F362796 362796u --- NO COMMENTS
F362797 362797u --- NO COMMENTS
F362798 362798u --- NO COMMENTS
F362799 362799u --- NO COMMENTS
F362808 362808u --- NO COMMENTS
F362809 362809u --- NO COMMENTS
F362810 362810u --- NO COMMENTS
F362811 362811u --- NO COMMENTS
F362812 362812u --- NO COMMENTS
F362813 362813u --- NO COMMENTS
F362814 362814u --- NO COMMENTS
F362815 362815u --- NO COMMENTS
F362816 362816u --- NO COMMENTS
F362817 362817u --- NO COMMENTS
F362818 362818u --- NO COMMENTS
F362819 362819u --- NO COMMENTS
F362820 362820u --- NO COMMENTS
F362821 362821u --- NO COMMENTS
F362822 362822u --- NO COMMENTS
F362823 362823u --- NO COMMENTS
F362824 362824u --- NO COMMENTS
F362825 362825u --- NO COMMENTS
F362826 362826u --- NO COMMENTS
F362827 362827u --- NO COMMENTS
F362828 362828u --- NO COMMENTS
F362829 362829u --- NO COMMENTS
F362830 362830u --- NO COMMENTS
F362831 362831u --- NO COMMENTS
F362832 362832u --- NO COMMENTS
F362833 362833u --- NO COMMENTS
F362834 362834u --- NO COMMENTS
F362835 362835u --- NO COMMENTS
F362836 362836u --- NO COMMENTS
F362837 362837u --- NO COMMENTS
F362838 362838u --- NO COMMENTS
F362839 362839u --- NO COMMENTS
F362840 362840u --- NO COMMENTS
F362841 362841u --- NO COMMENTS
F362842 362842u --- NO COMMENTS
F362843 362843u --- NO COMMENTS
F362844 362844u --- NO COMMENTS
F362845 362845u --- NO COMMENTS
F362846 362846u --- NO COMMENTS
F362847 362847u --- NO COMMENTS
F362872 362872u --- NO COMMENTS
F362873 362873u --- NO COMMENTS
F362874 362874u --- NO COMMENTS
F362875 362875u --- NO COMMENTS
F362876 362876u --- NO COMMENTS
F362877 362877u --- NO COMMENTS
F362878 362878u --- NO COMMENTS
F362879 362879u --- NO COMMENTS
F362880 362880u --- NO COMMENTS
F362881 362881u --- NO COMMENTS
F362882 362882u --- NO COMMENTS
F362883 362883u --- NO COMMENTS
F362884 362884u --- NO COMMENTS
F362885 362885u --- NO COMMENTS
F362886 362886u --- NO COMMENTS
F362887 362887u --- NO COMMENTS
F362960 362960u --- NO COMMENTS
F362961 362961u --- NO COMMENTS
F362962 362962u --- NO COMMENTS
F362963 362963u --- NO COMMENTS
F362964 362964u --- NO COMMENTS
F362965 362965u --- NO COMMENTS
F362966 362966u --- NO COMMENTS
F362967 362967u --- NO COMMENTS
F362968 362968u --- NO COMMENTS
F362969 362969u --- NO COMMENTS
F362970 362970u --- NO COMMENTS
F362971 362971u --- NO COMMENTS
F362972 362972u --- NO COMMENTS
F362973 362973u --- NO COMMENTS
F362974 362974u --- NO COMMENTS
F362975 362975u --- NO COMMENTS
F362976 362976u --- NO COMMENTS
F362977 362977u --- NO COMMENTS
F362978 362978u --- NO COMMENTS
F362979 362979u --- NO COMMENTS
F362980 362980u --- NO COMMENTS
F362981 362981u --- NO COMMENTS
F362982 362982u --- NO COMMENTS
F362983 362983u --- NO COMMENTS
F362984 362984u --- NO COMMENTS
F362985 362985u --- NO COMMENTS
F362986 362986u --- NO COMMENTS
F362987 362987u --- NO COMMENTS
F362988 362988u --- NO COMMENTS
F362989 362989u --- NO COMMENTS
F362990 362990u --- NO COMMENTS
F362991 362991u --- NO COMMENTS
F363024 363024u --- NO COMMENTS
F363025 363025u --- NO COMMENTS
F363026 363026u --- NO COMMENTS
F363027 363027u --- NO COMMENTS
F363028 363028u --- NO COMMENTS
F363029 363029u --- NO COMMENTS
F363030 363030u --- NO COMMENTS
F363031 363031u --- NO COMMENTS
F363080 363080u --- NO COMMENTS
F363081 363081u --- NO COMMENTS
F363082 363082u --- NO COMMENTS
F363083 363083u --- NO COMMENTS
F363084 363084u --- NO COMMENTS
F363085 363085u --- NO COMMENTS
F363086 363086u --- NO COMMENTS
F363087 363087u --- NO COMMENTS
F363096 363096u --- NO COMMENTS
F363097 363097u --- NO COMMENTS
F363098 363098u --- NO COMMENTS
F363099 363099u --- NO COMMENTS
F363100 363100u --- NO COMMENTS
F363101 363101u --- NO COMMENTS
F363102 363102u --- NO COMMENTS
F363103 363103u --- NO COMMENTS
F363104 363104u --- NO COMMENTS
F363105 363105u --- NO COMMENTS
F363106 363106u --- NO COMMENTS
F363107 363107u --- NO COMMENTS
F363108 363108u --- NO COMMENTS
F363109 363109u --- NO COMMENTS
F363110 363110u --- NO COMMENTS
F363111 363111u --- NO COMMENTS
F363112 363112u --- NO COMMENTS
F363113 363113u --- NO COMMENTS
F363114 363114u --- NO COMMENTS
F363115 363115u --- NO COMMENTS
F363116 363116u --- NO COMMENTS
F363117 363117u --- NO COMMENTS
F363118 363118u --- NO COMMENTS
F363119 363119u --- NO COMMENTS
F363120 363120u --- NO COMMENTS
F363121 363121u --- NO COMMENTS
F363122 363122u --- NO COMMENTS
F363123 363123u --- NO COMMENTS
F363124 363124u --- NO COMMENTS
F363125 363125u --- NO COMMENTS
F363126 363126u --- NO COMMENTS
F363127 363127u --- NO COMMENTS
F363128 363128u --- NO COMMENTS
F363129 363129u --- NO COMMENTS
F363130 363130u --- NO COMMENTS
F363131 363131u --- NO COMMENTS
F363132 363132u --- NO COMMENTS
F363133 363133u --- NO COMMENTS
F363134 363134u --- NO COMMENTS
F363135 363135u --- NO COMMENTS
F363160 363160u --- NO COMMENTS
F363161 363161u --- NO COMMENTS
F363162 363162u --- NO COMMENTS
F363163 363163u --- NO COMMENTS
F363164 363164u --- NO COMMENTS
F363165 363165u --- NO COMMENTS
F363166 363166u --- NO COMMENTS
F363167 363167u --- NO COMMENTS
F363168 363168u --- NO COMMENTS
F363169 363169u --- NO COMMENTS
F363170 363170u --- NO COMMENTS
F363171 363171u --- NO COMMENTS
F363172 363172u --- NO COMMENTS
F363173 363173u --- NO COMMENTS
F363174 363174u --- NO COMMENTS
F363175 363175u --- NO COMMENTS
F363248 363248u --- NO COMMENTS
F363249 363249u --- NO COMMENTS
F363250 363250u --- NO COMMENTS
F363251 363251u --- NO COMMENTS
F363252 363252u --- NO COMMENTS
F363253 363253u --- NO COMMENTS
F363254 363254u --- NO COMMENTS
F363255 363255u --- NO COMMENTS
F363256 363256u --- NO COMMENTS
F363257 363257u --- NO COMMENTS
F363258 363258u --- NO COMMENTS
F363259 363259u --- NO COMMENTS
F363260 363260u --- NO COMMENTS
F363261 363261u --- NO COMMENTS
F363262 363262u --- NO COMMENTS
F363263 363263u --- NO COMMENTS
F363264 363264u --- NO COMMENTS
F363265 363265u --- NO COMMENTS
F363266 363266u --- NO COMMENTS
F363267 363267u --- NO COMMENTS
F363268 363268u --- NO COMMENTS
F363269 363269u --- NO COMMENTS
F363270 363270u --- NO COMMENTS
F363271 363271u --- NO COMMENTS
F363272 363272u --- NO COMMENTS
F363273 363273u --- NO COMMENTS
F363274 363274u --- NO COMMENTS
F363275 363275u --- NO COMMENTS
F363276 363276u --- NO COMMENTS
F363277 363277u --- NO COMMENTS
F363278 363278u --- NO COMMENTS
F363279 363279u --- NO COMMENTS
F363312 363312u --- NO COMMENTS
F363313 363313u --- NO COMMENTS
F363314 363314u --- NO COMMENTS
F363315 363315u --- NO COMMENTS
F363316 363316u --- NO COMMENTS
F363317 363317u --- NO COMMENTS
F363318 363318u --- NO COMMENTS
F363319 363319u --- NO COMMENTS
F363368 363368u --- NO COMMENTS
F363369 363369u --- NO COMMENTS
F363370 363370u --- NO COMMENTS
F363371 363371u --- NO COMMENTS
F363372 363372u --- NO COMMENTS
F363373 363373u --- NO COMMENTS
F363374 363374u --- NO COMMENTS
F363375 363375u --- NO COMMENTS
F363384 363384u --- NO COMMENTS
F363385 363385u --- NO COMMENTS
F363386 363386u --- NO COMMENTS
F363387 363387u --- NO COMMENTS
F363388 363388u --- NO COMMENTS
F363389 363389u --- NO COMMENTS
F363390 363390u --- NO COMMENTS
F363391 363391u --- NO COMMENTS
F363392 363392u --- NO COMMENTS
F363393 363393u --- NO COMMENTS
F363394 363394u --- NO COMMENTS
F363395 363395u --- NO COMMENTS
F363396 363396u --- NO COMMENTS
F363397 363397u --- NO COMMENTS
F363398 363398u --- NO COMMENTS
F363399 363399u --- NO COMMENTS
F363400 363400u --- NO COMMENTS
F363401 363401u --- NO COMMENTS
F363402 363402u --- NO COMMENTS
F363403 363403u --- NO COMMENTS
F363404 363404u --- NO COMMENTS
F363405 363405u --- NO COMMENTS
F363406 363406u --- NO COMMENTS
F363407 363407u --- NO COMMENTS
F363408 363408u --- NO COMMENTS
F363409 363409u --- NO COMMENTS
F363410 363410u --- NO COMMENTS
F363411 363411u --- NO COMMENTS
F363412 363412u --- NO COMMENTS
F363413 363413u --- NO COMMENTS
F363414 363414u --- NO COMMENTS
F363415 363415u --- NO COMMENTS
F363416 363416u --- NO COMMENTS
F363417 363417u --- NO COMMENTS
F363418 363418u --- NO COMMENTS
F363419 363419u --- NO COMMENTS
F363420 363420u --- NO COMMENTS
F363421 363421u --- NO COMMENTS
F363422 363422u --- NO COMMENTS
F363423 363423u --- NO COMMENTS
F363448 363448u --- NO COMMENTS
F363449 363449u --- NO COMMENTS
F363450 363450u --- NO COMMENTS
F363451 363451u --- NO COMMENTS
F363452 363452u --- NO COMMENTS
F363453 363453u --- NO COMMENTS
F363454 363454u --- NO COMMENTS
F363455 363455u --- NO COMMENTS
F363456 363456u --- NO COMMENTS
F363457 363457u --- NO COMMENTS
F363458 363458u --- NO COMMENTS
F363459 363459u --- NO COMMENTS
F363460 363460u --- NO COMMENTS
F363461 363461u --- NO COMMENTS
F363462 363462u --- NO COMMENTS
F363463 363463u --- NO COMMENTS
F363536 363536u --- NO COMMENTS
F363537 363537u --- NO COMMENTS
F363538 363538u --- NO COMMENTS
F363539 363539u --- NO COMMENTS
F363540 363540u --- NO COMMENTS
F363541 363541u --- NO COMMENTS
F363542 363542u --- NO COMMENTS
F363543 363543u --- NO COMMENTS
F363552 363552u --- NO COMMENTS
F363553 363553u --- NO COMMENTS
F363554 363554u --- NO COMMENTS
F363555 363555u --- NO COMMENTS
F363556 363556u --- NO COMMENTS
F363557 363557u --- NO COMMENTS
F363558 363558u --- NO COMMENTS
F363559 363559u --- NO COMMENTS
F363560 363560u --- NO COMMENTS
F363561 363561u --- NO COMMENTS
F363562 363562u --- NO COMMENTS
F363563 363563u --- NO COMMENTS
F363564 363564u --- NO COMMENTS
F363565 363565u --- NO COMMENTS
F363566 363566u --- NO COMMENTS
F363567 363567u --- NO COMMENTS
F363568 363568u --- NO COMMENTS
F363569 363569u --- NO COMMENTS
F363570 363570u --- NO COMMENTS
F363571 363571u --- NO COMMENTS
F363572 363572u --- NO COMMENTS
F363573 363573u --- NO COMMENTS
F363574 363574u --- NO COMMENTS
F363575 363575u --- NO COMMENTS
F363576 363576u --- NO COMMENTS
F363577 363577u --- NO COMMENTS
F363578 363578u --- NO COMMENTS
F363579 363579u --- NO COMMENTS
F363580 363580u --- NO COMMENTS
F363581 363581u --- NO COMMENTS
F363582 363582u --- NO COMMENTS
F363583 363583u --- NO COMMENTS
F363584 363584u --- NO COMMENTS
F363585 363585u --- NO COMMENTS
F363586 363586u --- NO COMMENTS
F363587 363587u --- NO COMMENTS
F363588 363588u --- NO COMMENTS
F363589 363589u --- NO COMMENTS
F363590 363590u --- NO COMMENTS
F363591 363591u --- NO COMMENTS
F363616 363616u --- NO COMMENTS
F363617 363617u --- NO COMMENTS
F363618 363618u --- NO COMMENTS
F363619 363619u --- NO COMMENTS
F363620 363620u --- NO COMMENTS
F363621 363621u --- NO COMMENTS
F363622 363622u --- NO COMMENTS
F363623 363623u --- NO COMMENTS
F363624 363624u --- NO COMMENTS
F363625 363625u --- NO COMMENTS
F363626 363626u --- NO COMMENTS
F363627 363627u --- NO COMMENTS
F363628 363628u --- NO COMMENTS
F363629 363629u --- NO COMMENTS
F363630 363630u --- NO COMMENTS
F363631 363631u --- NO COMMENTS
F363704 363704u --- NO COMMENTS
F363705 363705u --- NO COMMENTS
F363706 363706u --- NO COMMENTS
F363707 363707u --- NO COMMENTS
F363708 363708u --- NO COMMENTS
F363709 363709u --- NO COMMENTS
F363710 363710u --- NO COMMENTS
F363711 363711u --- NO COMMENTS
F363720 363720u --- NO COMMENTS
F363721 363721u --- NO COMMENTS
F363722 363722u --- NO COMMENTS
F363723 363723u --- NO COMMENTS
F363724 363724u --- NO COMMENTS
F363725 363725u --- NO COMMENTS
F363726 363726u --- NO COMMENTS
F363727 363727u --- NO COMMENTS
F363728 363728u --- NO COMMENTS
F363729 363729u --- NO COMMENTS
F363730 363730u --- NO COMMENTS
F363731 363731u --- NO COMMENTS
F363732 363732u --- NO COMMENTS
F363733 363733u --- NO COMMENTS
F363734 363734u --- NO COMMENTS
F363735 363735u --- NO COMMENTS
F363736 363736u --- NO COMMENTS
F363737 363737u --- NO COMMENTS
F363738 363738u --- NO COMMENTS
F363739 363739u --- NO COMMENTS
F363740 363740u --- NO COMMENTS
F363741 363741u --- NO COMMENTS
F363742 363742u --- NO COMMENTS
F363743 363743u --- NO COMMENTS
F363744 363744u --- NO COMMENTS
F363745 363745u --- NO COMMENTS
F363746 363746u --- NO COMMENTS
F363747 363747u --- NO COMMENTS
F363748 363748u --- NO COMMENTS
F363749 363749u --- NO COMMENTS
F363750 363750u --- NO COMMENTS
F363751 363751u --- NO COMMENTS
F363752 363752u --- NO COMMENTS
F363753 363753u --- NO COMMENTS
F363754 363754u --- NO COMMENTS
F363755 363755u --- NO COMMENTS
F363756 363756u --- NO COMMENTS
F363757 363757u --- NO COMMENTS
F363758 363758u --- NO COMMENTS
F363759 363759u --- NO COMMENTS
F363784 363784u --- NO COMMENTS
F363785 363785u --- NO COMMENTS
F363786 363786u --- NO COMMENTS
F363787 363787u --- NO COMMENTS
F363788 363788u --- NO COMMENTS
F363789 363789u --- NO COMMENTS
F363790 363790u --- NO COMMENTS
F363791 363791u --- NO COMMENTS
F363792 363792u --- NO COMMENTS
F363793 363793u --- NO COMMENTS
F363794 363794u --- NO COMMENTS
F363795 363795u --- NO COMMENTS
F363796 363796u --- NO COMMENTS
F363797 363797u --- NO COMMENTS
F363798 363798u --- NO COMMENTS
F363799 363799u --- NO COMMENTS
F363872 363872u --- NO COMMENTS
F363873 363873u --- NO COMMENTS
F363874 363874u --- NO COMMENTS
F363875 363875u --- NO COMMENTS
F363876 363876u --- NO COMMENTS
F363877 363877u --- NO COMMENTS
F363878 363878u --- NO COMMENTS
F363879 363879u --- NO COMMENTS
F363888 363888u --- NO COMMENTS
F363889 363889u --- NO COMMENTS
F363890 363890u --- NO COMMENTS
F363891 363891u --- NO COMMENTS
F363892 363892u --- NO COMMENTS
F363893 363893u --- NO COMMENTS
F363894 363894u --- NO COMMENTS
F363895 363895u --- NO COMMENTS
F363896 363896u --- NO COMMENTS
F363897 363897u --- NO COMMENTS
F363898 363898u --- NO COMMENTS
F363899 363899u --- NO COMMENTS
F363900 363900u --- NO COMMENTS
F363901 363901u --- NO COMMENTS
F363902 363902u --- NO COMMENTS
F363903 363903u --- NO COMMENTS
F363904 363904u --- NO COMMENTS
F363905 363905u --- NO COMMENTS
F363906 363906u --- NO COMMENTS
F363907 363907u --- NO COMMENTS
F363908 363908u --- NO COMMENTS
F363909 363909u --- NO COMMENTS
F363910 363910u --- NO COMMENTS
F363911 363911u --- NO COMMENTS
F363912 363912u --- NO COMMENTS
F363913 363913u --- NO COMMENTS
F363914 363914u --- NO COMMENTS
F363915 363915u --- NO COMMENTS
F363916 363916u --- NO COMMENTS
F363917 363917u --- NO COMMENTS
F363918 363918u --- NO COMMENTS
F363919 363919u --- NO COMMENTS
F363920 363920u --- NO COMMENTS
F363921 363921u --- NO COMMENTS
F363922 363922u --- NO COMMENTS
F363923 363923u --- NO COMMENTS
F363924 363924u --- NO COMMENTS
F363925 363925u --- NO COMMENTS
F363926 363926u --- NO COMMENTS
F363927 363927u --- NO COMMENTS
F363952 363952u --- NO COMMENTS
F363953 363953u --- NO COMMENTS
F363954 363954u --- NO COMMENTS
F363955 363955u --- NO COMMENTS
F363956 363956u --- NO COMMENTS
F363957 363957u --- NO COMMENTS
F363958 363958u --- NO COMMENTS
F363959 363959u --- NO COMMENTS
F363960 363960u --- NO COMMENTS
F363961 363961u --- NO COMMENTS
F363962 363962u --- NO COMMENTS
F363963 363963u --- NO COMMENTS
F363964 363964u --- NO COMMENTS
F363965 363965u --- NO COMMENTS
F363966 363966u --- NO COMMENTS
F363967 363967u --- NO COMMENTS
F364040 364040u --- NO COMMENTS
F364041 364041u --- NO COMMENTS
F364042 364042u --- NO COMMENTS
F364043 364043u --- NO COMMENTS
F364044 364044u --- NO COMMENTS
F364045 364045u --- NO COMMENTS
F364046 364046u --- NO COMMENTS
F364047 364047u --- NO COMMENTS
F364056 364056u --- NO COMMENTS
F364057 364057u --- NO COMMENTS
F364058 364058u --- NO COMMENTS
F364059 364059u --- NO COMMENTS
F364060 364060u --- NO COMMENTS
F364061 364061u --- NO COMMENTS
F364062 364062u --- NO COMMENTS
F364063 364063u --- NO COMMENTS
F364064 364064u --- NO COMMENTS
F364065 364065u --- NO COMMENTS
F364066 364066u --- NO COMMENTS
F364067 364067u --- NO COMMENTS
F364068 364068u --- NO COMMENTS
F364069 364069u --- NO COMMENTS
F364070 364070u --- NO COMMENTS
F364071 364071u --- NO COMMENTS
F364072 364072u --- NO COMMENTS
F364073 364073u --- NO COMMENTS
F364074 364074u --- NO COMMENTS
F364075 364075u --- NO COMMENTS
F364076 364076u --- NO COMMENTS
F364077 364077u --- NO COMMENTS
F364078 364078u --- NO COMMENTS
F364079 364079u --- NO COMMENTS
F364080 364080u --- NO COMMENTS
F364081 364081u --- NO COMMENTS
F364082 364082u --- NO COMMENTS
F364083 364083u --- NO COMMENTS
F364084 364084u --- NO COMMENTS
F364085 364085u --- NO COMMENTS
F364086 364086u --- NO COMMENTS
F364087 364087u --- NO COMMENTS
F364088 364088u --- NO COMMENTS
F364089 364089u --- NO COMMENTS
F364090 364090u --- NO COMMENTS
F364091 364091u --- NO COMMENTS
F364092 364092u --- NO COMMENTS
F364093 364093u --- NO COMMENTS
F364094 364094u --- NO COMMENTS
F364095 364095u --- NO COMMENTS
F364120 364120u --- NO COMMENTS
F364121 364121u --- NO COMMENTS
F364122 364122u --- NO COMMENTS
F364123 364123u --- NO COMMENTS
F364124 364124u --- NO COMMENTS
F364125 364125u --- NO COMMENTS
F364126 364126u --- NO COMMENTS
F364127 364127u --- NO COMMENTS
F364128 364128u --- NO COMMENTS
F364129 364129u --- NO COMMENTS
F364130 364130u --- NO COMMENTS
F364131 364131u --- NO COMMENTS
F364132 364132u --- NO COMMENTS
F364133 364133u --- NO COMMENTS
F364134 364134u --- NO COMMENTS
F364135 364135u --- NO COMMENTS
F364208 364208u --- NO COMMENTS
F364209 364209u --- NO COMMENTS
F364210 364210u --- NO COMMENTS
F364211 364211u --- NO COMMENTS
F364212 364212u --- NO COMMENTS
F364213 364213u --- NO COMMENTS
F364214 364214u --- NO COMMENTS
F364215 364215u --- NO COMMENTS
F364224 364224u --- NO COMMENTS
F364225 364225u --- NO COMMENTS
F364226 364226u --- NO COMMENTS
F364227 364227u --- NO COMMENTS
F364228 364228u --- NO COMMENTS
F364229 364229u --- NO COMMENTS
F364230 364230u --- NO COMMENTS
F364231 364231u --- NO COMMENTS
F364232 364232u --- NO COMMENTS
F364233 364233u --- NO COMMENTS
F364234 364234u --- NO COMMENTS
F364235 364235u --- NO COMMENTS
F364236 364236u --- NO COMMENTS
F364237 364237u --- NO COMMENTS
F364238 364238u --- NO COMMENTS
F364239 364239u --- NO COMMENTS
F364240 364240u --- NO COMMENTS
F364241 364241u --- NO COMMENTS
F364242 364242u --- NO COMMENTS
F364243 364243u --- NO COMMENTS
F364244 364244u --- NO COMMENTS
F364245 364245u --- NO COMMENTS
F364246 364246u --- NO COMMENTS
F364247 364247u --- NO COMMENTS
F364248 364248u --- NO COMMENTS
F364249 364249u --- NO COMMENTS
F364250 364250u --- NO COMMENTS
F364251 364251u --- NO COMMENTS
F364252 364252u --- NO COMMENTS
F364253 364253u --- NO COMMENTS
F364254 364254u --- NO COMMENTS
F364255 364255u --- NO COMMENTS
F364256 364256u --- NO COMMENTS
F364257 364257u --- NO COMMENTS
F364258 364258u --- NO COMMENTS
F364259 364259u --- NO COMMENTS
F364260 364260u --- NO COMMENTS
F364261 364261u --- NO COMMENTS
F364262 364262u --- NO COMMENTS
F364263 364263u --- NO COMMENTS
F364288 364288u --- NO COMMENTS
F364289 364289u --- NO COMMENTS
F364290 364290u --- NO COMMENTS
F364291 364291u --- NO COMMENTS
F364292 364292u --- NO COMMENTS
F364293 364293u --- NO COMMENTS
F364294 364294u --- NO COMMENTS
F364295 364295u --- NO COMMENTS
F364296 364296u --- NO COMMENTS
F364297 364297u --- NO COMMENTS
F364298 364298u --- NO COMMENTS
F364299 364299u --- NO COMMENTS
F364300 364300u --- NO COMMENTS
F364301 364301u --- NO COMMENTS
F364302 364302u --- NO COMMENTS
F364303 364303u --- NO COMMENTS
F364376 364376u --- NO COMMENTS
F364377 364377u --- NO COMMENTS
F364378 364378u --- NO COMMENTS
F364379 364379u --- NO COMMENTS
F364380 364380u --- NO COMMENTS
F364381 364381u --- NO COMMENTS
F364382 364382u --- NO COMMENTS
F364383 364383u --- NO COMMENTS
F364392 364392u --- NO COMMENTS
F364393 364393u --- NO COMMENTS
F364394 364394u --- NO COMMENTS
F364395 364395u --- NO COMMENTS
F364396 364396u --- NO COMMENTS
F364397 364397u --- NO COMMENTS
F364398 364398u --- NO COMMENTS
F364399 364399u --- NO COMMENTS
F364400 364400u --- NO COMMENTS
F364401 364401u --- NO COMMENTS
F364402 364402u --- NO COMMENTS
F364403 364403u --- NO COMMENTS
F364404 364404u --- NO COMMENTS
F364405 364405u --- NO COMMENTS
F364406 364406u --- NO COMMENTS
F364407 364407u --- NO COMMENTS
F364408 364408u --- NO COMMENTS
F364409 364409u --- NO COMMENTS
F364410 364410u --- NO COMMENTS
F364411 364411u --- NO COMMENTS
F364412 364412u --- NO COMMENTS
F364413 364413u --- NO COMMENTS
F364414 364414u --- NO COMMENTS
F364415 364415u --- NO COMMENTS
F364416 364416u --- NO COMMENTS
F364417 364417u --- NO COMMENTS
F364418 364418u --- NO COMMENTS
F364419 364419u --- NO COMMENTS
F364420 364420u --- NO COMMENTS
F364421 364421u --- NO COMMENTS
F364422 364422u --- NO COMMENTS
F364423 364423u --- NO COMMENTS
F364424 364424u --- NO COMMENTS
F364425 364425u --- NO COMMENTS
F364426 364426u --- NO COMMENTS
F364427 364427u --- NO COMMENTS
F364428 364428u --- NO COMMENTS
F364429 364429u --- NO COMMENTS
F364430 364430u --- NO COMMENTS
F364431 364431u --- NO COMMENTS
F364456 364456u --- NO COMMENTS
F364457 364457u --- NO COMMENTS
F364458 364458u --- NO COMMENTS
F364459 364459u --- NO COMMENTS
F364460 364460u --- NO COMMENTS
F364461 364461u --- NO COMMENTS
F364462 364462u --- NO COMMENTS
F364463 364463u --- NO COMMENTS
F364464 364464u --- NO COMMENTS
F364465 364465u --- NO COMMENTS
F364466 364466u --- NO COMMENTS
F364467 364467u --- NO COMMENTS
F364468 364468u --- NO COMMENTS
F364469 364469u --- NO COMMENTS
F364470 364470u --- NO COMMENTS
F364471 364471u --- NO COMMENTS
F364544 364544u --- NO COMMENTS
F364545 364545u --- NO COMMENTS
F364546 364546u --- NO COMMENTS
F364547 364547u --- NO COMMENTS
F364548 364548u --- NO COMMENTS
F364549 364549u --- NO COMMENTS
F364550 364550u --- NO COMMENTS
F364551 364551u --- NO COMMENTS
F364560 364560u --- NO COMMENTS
F364561 364561u --- NO COMMENTS
F364562 364562u --- NO COMMENTS
F364563 364563u --- NO COMMENTS
F364564 364564u --- NO COMMENTS
F364565 364565u --- NO COMMENTS
F364566 364566u --- NO COMMENTS
F364567 364567u --- NO COMMENTS
F364568 364568u --- NO COMMENTS
F364569 364569u --- NO COMMENTS
F364570 364570u --- NO COMMENTS
F364571 364571u --- NO COMMENTS
F364572 364572u --- NO COMMENTS
F364573 364573u --- NO COMMENTS
F364574 364574u --- NO COMMENTS
F364575 364575u --- NO COMMENTS
F364576 364576u --- NO COMMENTS
F364577 364577u --- NO COMMENTS
F364578 364578u --- NO COMMENTS
F364579 364579u --- NO COMMENTS
F364580 364580u --- NO COMMENTS
F364581 364581u --- NO COMMENTS
F364582 364582u --- NO COMMENTS
F364583 364583u --- NO COMMENTS
F364584 364584u --- NO COMMENTS
F364585 364585u --- NO COMMENTS
F364586 364586u --- NO COMMENTS
F364587 364587u --- NO COMMENTS
F364588 364588u --- NO COMMENTS
F364589 364589u --- NO COMMENTS
F364590 364590u --- NO COMMENTS
F364591 364591u --- NO COMMENTS
F364592 364592u --- NO COMMENTS
F364593 364593u --- NO COMMENTS
F364594 364594u --- NO COMMENTS
F364595 364595u --- NO COMMENTS
F364596 364596u --- NO COMMENTS
F364597 364597u --- NO COMMENTS
F364598 364598u --- NO COMMENTS
F364599 364599u --- NO COMMENTS
F364624 364624u --- NO COMMENTS
F364625 364625u --- NO COMMENTS
F364626 364626u --- NO COMMENTS
F364627 364627u --- NO COMMENTS
F364628 364628u --- NO COMMENTS
F364629 364629u --- NO COMMENTS
F364630 364630u --- NO COMMENTS
F364631 364631u --- NO COMMENTS
F364632 364632u --- NO COMMENTS
F364633 364633u --- NO COMMENTS
F364634 364634u --- NO COMMENTS
F364635 364635u --- NO COMMENTS
F364636 364636u --- NO COMMENTS
F364637 364637u --- NO COMMENTS
F364638 364638u --- NO COMMENTS
F364639 364639u --- NO COMMENTS
F364712 364712u --- NO COMMENTS
F364713 364713u --- NO COMMENTS
F364714 364714u --- NO COMMENTS
F364715 364715u --- NO COMMENTS
F364716 364716u --- NO COMMENTS
F364717 364717u --- NO COMMENTS
F364718 364718u --- NO COMMENTS
F364719 364719u --- NO COMMENTS
F364728 364728u --- NO COMMENTS
F364729 364729u --- NO COMMENTS
F364730 364730u --- NO COMMENTS
F364731 364731u --- NO COMMENTS
F364732 364732u --- NO COMMENTS
F364733 364733u --- NO COMMENTS
F364734 364734u --- NO COMMENTS
F364735 364735u --- NO COMMENTS
F364736 364736u --- NO COMMENTS
F364737 364737u --- NO COMMENTS
F364738 364738u --- NO COMMENTS
F364739 364739u --- NO COMMENTS
F364740 364740u --- NO COMMENTS
F364741 364741u --- NO COMMENTS
F364742 364742u --- NO COMMENTS
F364743 364743u --- NO COMMENTS
F364744 364744u --- NO COMMENTS
F364745 364745u --- NO COMMENTS
F364746 364746u --- NO COMMENTS
F364747 364747u --- NO COMMENTS
F364748 364748u --- NO COMMENTS
F364749 364749u --- NO COMMENTS
F364750 364750u --- NO COMMENTS
F364751 364751u --- NO COMMENTS
F364752 364752u --- NO COMMENTS
F364753 364753u --- NO COMMENTS
F364754 364754u --- NO COMMENTS
F364755 364755u --- NO COMMENTS
F364756 364756u --- NO COMMENTS
F364757 364757u --- NO COMMENTS
F364758 364758u --- NO COMMENTS
F364759 364759u --- NO COMMENTS
F364760 364760u --- NO COMMENTS
F364761 364761u --- NO COMMENTS
F364762 364762u --- NO COMMENTS
F364763 364763u --- NO COMMENTS
F364764 364764u --- NO COMMENTS
F364765 364765u --- NO COMMENTS
F364766 364766u --- NO COMMENTS
F364767 364767u --- NO COMMENTS
F364792 364792u --- NO COMMENTS
F364793 364793u --- NO COMMENTS
F364794 364794u --- NO COMMENTS
F364795 364795u --- NO COMMENTS
F364796 364796u --- NO COMMENTS
F364797 364797u --- NO COMMENTS
F364798 364798u --- NO COMMENTS
F364799 364799u --- NO COMMENTS
F364800 364800u --- NO COMMENTS
F364801 364801u --- NO COMMENTS
F364802 364802u --- NO COMMENTS
F364803 364803u --- NO COMMENTS
F364804 364804u --- NO COMMENTS
F364805 364805u --- NO COMMENTS
F364806 364806u --- NO COMMENTS
F364807 364807u --- NO COMMENTS
F364880 364880u --- NO COMMENTS
F364881 364881u --- NO COMMENTS
F364882 364882u --- NO COMMENTS
F364883 364883u --- NO COMMENTS
F364884 364884u --- NO COMMENTS
F364885 364885u --- NO COMMENTS
F364886 364886u --- NO COMMENTS
F364887 364887u --- NO COMMENTS
F364896 364896u --- NO COMMENTS
F364897 364897u --- NO COMMENTS
F364898 364898u --- NO COMMENTS
F364899 364899u --- NO COMMENTS
F364900 364900u --- NO COMMENTS
F364901 364901u --- NO COMMENTS
F364902 364902u --- NO COMMENTS
F364903 364903u --- NO COMMENTS
F364904 364904u --- NO COMMENTS
F364905 364905u --- NO COMMENTS
F364906 364906u --- NO COMMENTS
F364907 364907u --- NO COMMENTS
F364908 364908u --- NO COMMENTS
F364909 364909u --- NO COMMENTS
F364910 364910u --- NO COMMENTS
F364911 364911u --- NO COMMENTS
F364912 364912u --- NO COMMENTS
F364913 364913u --- NO COMMENTS
F364914 364914u --- NO COMMENTS
F364915 364915u --- NO COMMENTS
F364916 364916u --- NO COMMENTS
F364917 364917u --- NO COMMENTS
F364918 364918u --- NO COMMENTS
F364919 364919u --- NO COMMENTS
F364920 364920u --- NO COMMENTS
F364921 364921u --- NO COMMENTS
F364922 364922u --- NO COMMENTS
F364923 364923u --- NO COMMENTS
F364924 364924u --- NO COMMENTS
F364925 364925u --- NO COMMENTS
F364926 364926u --- NO COMMENTS
F364927 364927u --- NO COMMENTS
F364928 364928u --- NO COMMENTS
F364929 364929u --- NO COMMENTS
F364930 364930u --- NO COMMENTS
F364931 364931u --- NO COMMENTS
F364932 364932u --- NO COMMENTS
F364933 364933u --- NO COMMENTS
F364934 364934u --- NO COMMENTS
F364935 364935u --- NO COMMENTS
F364960 364960u --- NO COMMENTS
F364961 364961u --- NO COMMENTS
F364962 364962u --- NO COMMENTS
F364963 364963u --- NO COMMENTS
F364964 364964u --- NO COMMENTS
F364965 364965u --- NO COMMENTS
F364966 364966u --- NO COMMENTS
F364967 364967u --- NO COMMENTS
F364968 364968u --- NO COMMENTS
F364969 364969u --- NO COMMENTS
F364970 364970u --- NO COMMENTS
F364971 364971u --- NO COMMENTS
F364972 364972u --- NO COMMENTS
F364973 364973u --- NO COMMENTS
F364974 364974u --- NO COMMENTS
F364975 364975u --- NO COMMENTS
F365048 365048u --- NO COMMENTS
F365049 365049u --- NO COMMENTS
F365050 365050u --- NO COMMENTS
F365051 365051u --- NO COMMENTS
F365052 365052u --- NO COMMENTS
F365053 365053u --- NO COMMENTS
F365054 365054u --- NO COMMENTS
F365055 365055u --- NO COMMENTS
F365064 365064u --- NO COMMENTS
F365065 365065u --- NO COMMENTS
F365066 365066u --- NO COMMENTS
F365067 365067u --- NO COMMENTS
F365068 365068u --- NO COMMENTS
F365069 365069u --- NO COMMENTS
F365070 365070u --- NO COMMENTS
F365071 365071u --- NO COMMENTS
F365072 365072u --- NO COMMENTS
F365073 365073u --- NO COMMENTS
F365074 365074u --- NO COMMENTS
F365075 365075u --- NO COMMENTS
F365076 365076u --- NO COMMENTS
F365077 365077u --- NO COMMENTS
F365078 365078u --- NO COMMENTS
F365079 365079u --- NO COMMENTS
F365080 365080u --- NO COMMENTS
F365081 365081u --- NO COMMENTS
F365082 365082u --- NO COMMENTS
F365083 365083u --- NO COMMENTS
F365084 365084u --- NO COMMENTS
F365085 365085u --- NO COMMENTS
F365086 365086u --- NO COMMENTS
F365087 365087u --- NO COMMENTS
F365088 365088u --- NO COMMENTS
F365089 365089u --- NO COMMENTS
F365090 365090u --- NO COMMENTS
F365091 365091u --- NO COMMENTS
F365092 365092u --- NO COMMENTS
F365093 365093u --- NO COMMENTS
F365094 365094u --- NO COMMENTS
F365095 365095u --- NO COMMENTS
F365096 365096u --- NO COMMENTS
F365097 365097u --- NO COMMENTS
F365098 365098u --- NO COMMENTS
F365099 365099u --- NO COMMENTS
F365100 365100u --- NO COMMENTS
F365101 365101u --- NO COMMENTS
F365102 365102u --- NO COMMENTS
F365103 365103u --- NO COMMENTS
F365128 365128u --- NO COMMENTS
F365129 365129u --- NO COMMENTS
F365130 365130u --- NO COMMENTS
F365131 365131u --- NO COMMENTS
F365132 365132u --- NO COMMENTS
F365133 365133u --- NO COMMENTS
F365134 365134u --- NO COMMENTS
F365135 365135u --- NO COMMENTS
F365136 365136u --- NO COMMENTS
F365137 365137u --- NO COMMENTS
F365138 365138u --- NO COMMENTS
F365139 365139u --- NO COMMENTS
F365140 365140u --- NO COMMENTS
F365141 365141u --- NO COMMENTS
F365142 365142u --- NO COMMENTS
F365143 365143u --- NO COMMENTS
F365216 365216u --- NO COMMENTS
F365217 365217u --- NO COMMENTS
F365218 365218u --- NO COMMENTS
F365219 365219u --- NO COMMENTS
F365220 365220u --- NO COMMENTS
F365221 365221u --- NO COMMENTS
F365222 365222u --- NO COMMENTS
F365223 365223u --- NO COMMENTS
F365232 365232u --- NO COMMENTS
F365233 365233u --- NO COMMENTS
F365234 365234u --- NO COMMENTS
F365235 365235u --- NO COMMENTS
F365236 365236u --- NO COMMENTS
F365237 365237u --- NO COMMENTS
F365238 365238u --- NO COMMENTS
F365239 365239u --- NO COMMENTS
F365240 365240u --- NO COMMENTS
F365241 365241u --- NO COMMENTS
F365242 365242u --- NO COMMENTS
F365243 365243u --- NO COMMENTS
F365244 365244u --- NO COMMENTS
F365245 365245u --- NO COMMENTS
F365246 365246u --- NO COMMENTS
F365247 365247u --- NO COMMENTS
F365248 365248u --- NO COMMENTS
F365249 365249u --- NO COMMENTS
F365250 365250u --- NO COMMENTS
F365251 365251u --- NO COMMENTS
F365252 365252u --- NO COMMENTS
F365253 365253u --- NO COMMENTS
F365254 365254u --- NO COMMENTS
F365255 365255u --- NO COMMENTS
F365256 365256u --- NO COMMENTS
F365257 365257u --- NO COMMENTS
F365258 365258u --- NO COMMENTS
F365259 365259u --- NO COMMENTS
F365260 365260u --- NO COMMENTS
F365261 365261u --- NO COMMENTS
F365262 365262u --- NO COMMENTS
F365263 365263u --- NO COMMENTS
F365264 365264u --- NO COMMENTS
F365265 365265u --- NO COMMENTS
F365266 365266u --- NO COMMENTS
F365267 365267u --- NO COMMENTS
F365268 365268u --- NO COMMENTS
F365269 365269u --- NO COMMENTS
F365270 365270u --- NO COMMENTS
F365271 365271u --- NO COMMENTS
F365296 365296u --- NO COMMENTS
F365297 365297u --- NO COMMENTS
F365298 365298u --- NO COMMENTS
F365299 365299u --- NO COMMENTS
F365300 365300u --- NO COMMENTS
F365301 365301u --- NO COMMENTS
F365302 365302u --- NO COMMENTS
F365303 365303u --- NO COMMENTS
F365304 365304u --- NO COMMENTS
F365305 365305u --- NO COMMENTS
F365306 365306u --- NO COMMENTS
F365307 365307u --- NO COMMENTS
F365308 365308u --- NO COMMENTS
F365309 365309u --- NO COMMENTS
F365310 365310u --- NO COMMENTS
F365311 365311u --- NO COMMENTS
F365384 365384u --- NO COMMENTS
F365385 365385u --- NO COMMENTS
F365386 365386u --- NO COMMENTS
F365387 365387u --- NO COMMENTS
F365388 365388u --- NO COMMENTS
F365389 365389u --- NO COMMENTS
F365390 365390u --- NO COMMENTS
F365391 365391u --- NO COMMENTS
F365392 365392u --- NO COMMENTS
F365393 365393u --- NO COMMENTS
F365394 365394u --- NO COMMENTS
F365395 365395u --- NO COMMENTS
F365396 365396u --- NO COMMENTS
F365397 365397u --- NO COMMENTS
F365398 365398u --- NO COMMENTS
F365399 365399u --- NO COMMENTS
F365400 365400u --- NO COMMENTS
F365401 365401u --- NO COMMENTS
F365402 365402u --- NO COMMENTS
F365403 365403u --- NO COMMENTS
F365404 365404u --- NO COMMENTS
F365405 365405u --- NO COMMENTS
F365406 365406u --- NO COMMENTS
F365407 365407u --- NO COMMENTS
F365408 365408u --- NO COMMENTS
F365409 365409u --- NO COMMENTS
F365410 365410u --- NO COMMENTS
F365411 365411u --- NO COMMENTS
F365412 365412u --- NO COMMENTS
F365413 365413u --- NO COMMENTS
F365414 365414u --- NO COMMENTS
F365415 365415u --- NO COMMENTS
F365448 365448u --- NO COMMENTS
F365449 365449u --- NO COMMENTS
F365450 365450u --- NO COMMENTS
F365451 365451u --- NO COMMENTS
F365452 365452u --- NO COMMENTS
F365453 365453u --- NO COMMENTS
F365454 365454u --- NO COMMENTS
F365455 365455u --- NO COMMENTS
F365504 365504u --- NO COMMENTS
F365505 365505u --- NO COMMENTS
F365506 365506u --- NO COMMENTS
F365507 365507u --- NO COMMENTS
F365508 365508u --- NO COMMENTS
F365509 365509u --- NO COMMENTS
F365510 365510u --- NO COMMENTS
F365511 365511u --- NO COMMENTS
F365512 365512u --- NO COMMENTS
F365513 365513u --- NO COMMENTS
F365514 365514u --- NO COMMENTS
F365515 365515u --- NO COMMENTS
F365516 365516u --- NO COMMENTS
F365517 365517u --- NO COMMENTS
F365518 365518u --- NO COMMENTS
F365519 365519u --- NO COMMENTS
F365520 365520u --- NO COMMENTS
F365521 365521u --- NO COMMENTS
F365522 365522u --- NO COMMENTS
F365523 365523u --- NO COMMENTS
F365524 365524u --- NO COMMENTS
F365525 365525u --- NO COMMENTS
F365526 365526u --- NO COMMENTS
F365527 365527u --- NO COMMENTS
F365528 365528u --- NO COMMENTS
F365529 365529u --- NO COMMENTS
F365530 365530u --- NO COMMENTS
F365531 365531u --- NO COMMENTS
F365532 365532u --- NO COMMENTS
F365533 365533u --- NO COMMENTS
F365534 365534u --- NO COMMENTS
F365535 365535u --- NO COMMENTS
F365568 365568u --- NO COMMENTS
F365569 365569u --- NO COMMENTS
F365570 365570u --- NO COMMENTS
F365571 365571u --- NO COMMENTS
F365572 365572u --- NO COMMENTS
F365573 365573u --- NO COMMENTS
F365574 365574u --- NO COMMENTS
F365575 365575u --- NO COMMENTS
F365624 365624u --- NO COMMENTS
F365625 365625u --- NO COMMENTS
F365626 365626u --- NO COMMENTS
F365627 365627u --- NO COMMENTS
F365628 365628u --- NO COMMENTS
F365629 365629u --- NO COMMENTS
F365630 365630u --- NO COMMENTS
F365631 365631u --- NO COMMENTS
F365640 365640u --- NO COMMENTS
F365641 365641u --- NO COMMENTS
F365642 365642u --- NO COMMENTS
F365643 365643u --- NO COMMENTS
F365644 365644u --- NO COMMENTS
F365645 365645u --- NO COMMENTS
F365646 365646u --- NO COMMENTS
F365647 365647u --- NO COMMENTS
F365648 365648u --- NO COMMENTS
F365649 365649u --- NO COMMENTS
F365650 365650u --- NO COMMENTS
F365651 365651u --- NO COMMENTS
F365652 365652u --- NO COMMENTS
F365653 365653u --- NO COMMENTS
F365654 365654u --- NO COMMENTS
F365655 365655u --- NO COMMENTS
F365656 365656u --- NO COMMENTS
F365657 365657u --- NO COMMENTS
F365658 365658u --- NO COMMENTS
F365659 365659u --- NO COMMENTS
F365660 365660u --- NO COMMENTS
F365661 365661u --- NO COMMENTS
F365662 365662u --- NO COMMENTS
F365663 365663u --- NO COMMENTS
F365664 365664u --- NO COMMENTS
F365665 365665u --- NO COMMENTS
F365666 365666u --- NO COMMENTS
F365667 365667u --- NO COMMENTS
F365668 365668u --- NO COMMENTS
F365669 365669u --- NO COMMENTS
F365670 365670u --- NO COMMENTS
F365671 365671u --- NO COMMENTS
F365672 365672u --- NO COMMENTS
F365673 365673u --- NO COMMENTS
F365674 365674u --- NO COMMENTS
F365675 365675u --- NO COMMENTS
F365676 365676u --- NO COMMENTS
F365677 365677u --- NO COMMENTS
F365678 365678u --- NO COMMENTS
F365679 365679u --- NO COMMENTS
F365704 365704u --- NO COMMENTS
F365705 365705u --- NO COMMENTS
F365706 365706u --- NO COMMENTS
F365707 365707u --- NO COMMENTS
F365708 365708u --- NO COMMENTS
F365709 365709u --- NO COMMENTS
F365710 365710u --- NO COMMENTS
F365711 365711u --- NO COMMENTS
F365712 365712u --- NO COMMENTS
F365713 365713u --- NO COMMENTS
F365714 365714u --- NO COMMENTS
F365715 365715u --- NO COMMENTS
F365716 365716u --- NO COMMENTS
F365717 365717u --- NO COMMENTS
F365718 365718u --- NO COMMENTS
F365719 365719u --- NO COMMENTS
F365792 365792u --- NO COMMENTS
F365793 365793u --- NO COMMENTS
F365794 365794u --- NO COMMENTS
F365795 365795u --- NO COMMENTS
F365796 365796u --- NO COMMENTS
F365797 365797u --- NO COMMENTS
F365798 365798u --- NO COMMENTS
F365799 365799u --- NO COMMENTS
F365808 365808u --- NO COMMENTS
F365809 365809u --- NO COMMENTS
F365810 365810u --- NO COMMENTS
F365811 365811u --- NO COMMENTS
F365812 365812u --- NO COMMENTS
F365813 365813u --- NO COMMENTS
F365814 365814u --- NO COMMENTS
F365815 365815u --- NO COMMENTS
F365816 365816u --- NO COMMENTS
F365817 365817u --- NO COMMENTS
F365818 365818u --- NO COMMENTS
F365819 365819u --- NO COMMENTS
F365820 365820u --- NO COMMENTS
F365821 365821u --- NO COMMENTS
F365822 365822u --- NO COMMENTS
F365823 365823u --- NO COMMENTS
F365824 365824u --- NO COMMENTS
F365825 365825u --- NO COMMENTS
F365826 365826u --- NO COMMENTS
F365827 365827u --- NO COMMENTS
F365828 365828u --- NO COMMENTS
F365829 365829u --- NO COMMENTS
F365830 365830u --- NO COMMENTS
F365831 365831u --- NO COMMENTS
F365832 365832u --- NO COMMENTS
F365833 365833u --- NO COMMENTS
F365834 365834u --- NO COMMENTS
F365835 365835u --- NO COMMENTS
F365836 365836u --- NO COMMENTS
F365837 365837u --- NO COMMENTS
F365838 365838u --- NO COMMENTS
F365839 365839u --- NO COMMENTS
F365840 365840u --- NO COMMENTS
F365841 365841u --- NO COMMENTS
F365842 365842u --- NO COMMENTS
F365843 365843u --- NO COMMENTS
F365844 365844u --- NO COMMENTS
F365845 365845u --- NO COMMENTS
F365846 365846u --- NO COMMENTS
F365847 365847u --- NO COMMENTS
F365872 365872u --- NO COMMENTS
F365873 365873u --- NO COMMENTS
F365874 365874u --- NO COMMENTS
F365875 365875u --- NO COMMENTS
F365876 365876u --- NO COMMENTS
F365877 365877u --- NO COMMENTS
F365878 365878u --- NO COMMENTS
F365879 365879u --- NO COMMENTS
F365880 365880u --- NO COMMENTS
F365881 365881u --- NO COMMENTS
F365882 365882u --- NO COMMENTS
F365883 365883u --- NO COMMENTS
F365884 365884u --- NO COMMENTS
F365885 365885u --- NO COMMENTS
F365886 365886u --- NO COMMENTS
F365887 365887u --- NO COMMENTS
F365960 365960u --- NO COMMENTS
F365961 365961u --- NO COMMENTS
F365962 365962u --- NO COMMENTS
F365963 365963u --- NO COMMENTS
F365964 365964u --- NO COMMENTS
F365965 365965u --- NO COMMENTS
F365966 365966u --- NO COMMENTS
F365967 365967u --- NO COMMENTS
F365976 365976u --- NO COMMENTS
F365977 365977u --- NO COMMENTS
F365978 365978u --- NO COMMENTS
F365979 365979u --- NO COMMENTS
F365980 365980u --- NO COMMENTS
F365981 365981u --- NO COMMENTS
F365982 365982u --- NO COMMENTS
F365983 365983u --- NO COMMENTS
F365984 365984u --- NO COMMENTS
F365985 365985u --- NO COMMENTS
F365986 365986u --- NO COMMENTS
F365987 365987u --- NO COMMENTS
F365988 365988u --- NO COMMENTS
F365989 365989u --- NO COMMENTS
F365990 365990u --- NO COMMENTS
F365991 365991u --- NO COMMENTS
F365992 365992u --- NO COMMENTS
F365993 365993u --- NO COMMENTS
F365994 365994u --- NO COMMENTS
F365995 365995u --- NO COMMENTS
F365996 365996u --- NO COMMENTS
F365997 365997u --- NO COMMENTS
F365998 365998u --- NO COMMENTS
F365999 365999u --- NO COMMENTS
F366000 366000u --- NO COMMENTS
F366001 366001u --- NO COMMENTS
F366002 366002u --- NO COMMENTS
F366003 366003u --- NO COMMENTS
F366004 366004u --- NO COMMENTS
F366005 366005u --- NO COMMENTS
F366006 366006u --- NO COMMENTS
F366007 366007u --- NO COMMENTS
F366008 366008u --- NO COMMENTS
F366009 366009u --- NO COMMENTS
F366010 366010u --- NO COMMENTS
F366011 366011u --- NO COMMENTS
F366012 366012u --- NO COMMENTS
F366013 366013u --- NO COMMENTS
F366014 366014u --- NO COMMENTS
F366015 366015u --- NO COMMENTS
F366040 366040u --- NO COMMENTS
F366041 366041u --- NO COMMENTS
F366042 366042u --- NO COMMENTS
F366043 366043u --- NO COMMENTS
F366044 366044u --- NO COMMENTS
F366045 366045u --- NO COMMENTS
F366046 366046u --- NO COMMENTS
F366047 366047u --- NO COMMENTS
F366048 366048u --- NO COMMENTS
F366049 366049u --- NO COMMENTS
F366050 366050u --- NO COMMENTS
F366051 366051u --- NO COMMENTS
F366052 366052u --- NO COMMENTS
F366053 366053u --- NO COMMENTS
F366054 366054u --- NO COMMENTS
F366055 366055u --- NO COMMENTS
F366128 366128u --- NO COMMENTS
F366129 366129u --- NO COMMENTS
F366130 366130u --- NO COMMENTS
F366131 366131u --- NO COMMENTS
F366132 366132u --- NO COMMENTS
F366133 366133u --- NO COMMENTS
F366134 366134u --- NO COMMENTS
F366135 366135u --- NO COMMENTS
F366144 366144u --- NO COMMENTS
F366145 366145u --- NO COMMENTS
F366146 366146u --- NO COMMENTS
F366147 366147u --- NO COMMENTS
F366148 366148u --- NO COMMENTS
F366149 366149u --- NO COMMENTS
F366150 366150u --- NO COMMENTS
F366151 366151u --- NO COMMENTS
F366152 366152u --- NO COMMENTS
F366153 366153u --- NO COMMENTS
F366154 366154u --- NO COMMENTS
F366155 366155u --- NO COMMENTS
F366156 366156u --- NO COMMENTS
F366157 366157u --- NO COMMENTS
F366158 366158u --- NO COMMENTS
F366159 366159u --- NO COMMENTS
F366160 366160u --- NO COMMENTS
F366161 366161u --- NO COMMENTS
F366162 366162u --- NO COMMENTS
F366163 366163u --- NO COMMENTS
F366164 366164u --- NO COMMENTS
F366165 366165u --- NO COMMENTS
F366166 366166u --- NO COMMENTS
F366167 366167u --- NO COMMENTS
F366168 366168u --- NO COMMENTS
F366169 366169u --- NO COMMENTS
F366170 366170u --- NO COMMENTS
F366171 366171u --- NO COMMENTS
F366172 366172u --- NO COMMENTS
F366173 366173u --- NO COMMENTS
F366174 366174u --- NO COMMENTS
F366175 366175u --- NO COMMENTS
F366176 366176u --- NO COMMENTS
F366177 366177u --- NO COMMENTS
F366178 366178u --- NO COMMENTS
F366179 366179u --- NO COMMENTS
F366180 366180u --- NO COMMENTS
F366181 366181u --- NO COMMENTS
F366182 366182u --- NO COMMENTS
F366183 366183u --- NO COMMENTS
F366208 366208u --- NO COMMENTS
F366209 366209u --- NO COMMENTS
F366210 366210u --- NO COMMENTS
F366211 366211u --- NO COMMENTS
F366212 366212u --- NO COMMENTS
F366213 366213u --- NO COMMENTS
F366214 366214u --- NO COMMENTS
F366215 366215u --- NO COMMENTS
F366216 366216u --- NO COMMENTS
F366217 366217u --- NO COMMENTS
F366218 366218u --- NO COMMENTS
F366219 366219u --- NO COMMENTS
F366220 366220u --- NO COMMENTS
F366221 366221u --- NO COMMENTS
F366222 366222u --- NO COMMENTS
F366223 366223u --- NO COMMENTS
F366296 366296u --- NO COMMENTS
F366297 366297u --- NO COMMENTS
F366298 366298u --- NO COMMENTS
F366299 366299u --- NO COMMENTS
F366300 366300u --- NO COMMENTS
F366301 366301u --- NO COMMENTS
F366302 366302u --- NO COMMENTS
F366303 366303u --- NO COMMENTS
F366312 366312u --- NO COMMENTS
F366313 366313u --- NO COMMENTS
F366314 366314u --- NO COMMENTS
F366315 366315u --- NO COMMENTS
F366316 366316u --- NO COMMENTS
F366317 366317u --- NO COMMENTS
F366318 366318u --- NO COMMENTS
F366319 366319u --- NO COMMENTS
F366320 366320u --- NO COMMENTS
F366321 366321u --- NO COMMENTS
F366322 366322u --- NO COMMENTS
F366323 366323u --- NO COMMENTS
F366324 366324u --- NO COMMENTS
F366325 366325u --- NO COMMENTS
F366326 366326u --- NO COMMENTS
F366327 366327u --- NO COMMENTS
F366328 366328u --- NO COMMENTS
F366329 366329u --- NO COMMENTS
F366330 366330u --- NO COMMENTS
F366331 366331u --- NO COMMENTS
F366332 366332u --- NO COMMENTS
F366333 366333u --- NO COMMENTS
F366334 366334u --- NO COMMENTS
F366335 366335u --- NO COMMENTS
F366336 366336u --- NO COMMENTS
F366337 366337u --- NO COMMENTS
F366338 366338u --- NO COMMENTS
F366339 366339u --- NO COMMENTS
F366340 366340u --- NO COMMENTS
F366341 366341u --- NO COMMENTS
F366342 366342u --- NO COMMENTS
F366343 366343u --- NO COMMENTS
F366344 366344u --- NO COMMENTS
F366345 366345u --- NO COMMENTS
F366346 366346u --- NO COMMENTS
F366347 366347u --- NO COMMENTS
F366348 366348u --- NO COMMENTS
F366349 366349u --- NO COMMENTS
F366350 366350u --- NO COMMENTS
F366351 366351u --- NO COMMENTS
F366376 366376u --- NO COMMENTS
F366377 366377u --- NO COMMENTS
F366378 366378u --- NO COMMENTS
F366379 366379u --- NO COMMENTS
F366380 366380u --- NO COMMENTS
F366381 366381u --- NO COMMENTS
F366382 366382u --- NO COMMENTS
F366383 366383u --- NO COMMENTS
F366384 366384u --- NO COMMENTS
F366385 366385u --- NO COMMENTS
F366386 366386u --- NO COMMENTS
F366387 366387u --- NO COMMENTS
F366388 366388u --- NO COMMENTS
F366389 366389u --- NO COMMENTS
F366390 366390u --- NO COMMENTS
F366391 366391u --- NO COMMENTS
F366464 366464u --- NO COMMENTS
F366465 366465u --- NO COMMENTS
F366466 366466u --- NO COMMENTS
F366467 366467u --- NO COMMENTS
F366468 366468u --- NO COMMENTS
F366469 366469u --- NO COMMENTS
F366470 366470u --- NO COMMENTS
F366471 366471u --- NO COMMENTS
F366480 366480u --- NO COMMENTS
F366481 366481u --- NO COMMENTS
F366482 366482u --- NO COMMENTS
F366483 366483u --- NO COMMENTS
F366484 366484u --- NO COMMENTS
F366485 366485u --- NO COMMENTS
F366486 366486u --- NO COMMENTS
F366487 366487u --- NO COMMENTS
F366488 366488u --- NO COMMENTS
F366489 366489u --- NO COMMENTS
F366490 366490u --- NO COMMENTS
F366491 366491u --- NO COMMENTS
F366492 366492u --- NO COMMENTS
F366493 366493u --- NO COMMENTS
F366494 366494u --- NO COMMENTS
F366495 366495u --- NO COMMENTS
F366496 366496u --- NO COMMENTS
F366497 366497u --- NO COMMENTS
F366498 366498u --- NO COMMENTS
F366499 366499u --- NO COMMENTS
F366500 366500u --- NO COMMENTS
F366501 366501u --- NO COMMENTS
F366502 366502u --- NO COMMENTS
F366503 366503u --- NO COMMENTS
F366504 366504u --- NO COMMENTS
F366505 366505u --- NO COMMENTS
F366506 366506u --- NO COMMENTS
F366507 366507u --- NO COMMENTS
F366508 366508u --- NO COMMENTS
F366509 366509u --- NO COMMENTS
F366510 366510u --- NO COMMENTS
F366511 366511u --- NO COMMENTS
F366512 366512u --- NO COMMENTS
F366513 366513u --- NO COMMENTS
F366514 366514u --- NO COMMENTS
F366515 366515u --- NO COMMENTS
F366516 366516u --- NO COMMENTS
F366517 366517u --- NO COMMENTS
F366518 366518u --- NO COMMENTS
F366519 366519u --- NO COMMENTS
F366544 366544u --- NO COMMENTS
F366545 366545u --- NO COMMENTS
F366546 366546u --- NO COMMENTS
F366547 366547u --- NO COMMENTS
F366548 366548u --- NO COMMENTS
F366549 366549u --- NO COMMENTS
F366550 366550u --- NO COMMENTS
F366551 366551u --- NO COMMENTS
F366552 366552u --- NO COMMENTS
F366553 366553u --- NO COMMENTS
F366554 366554u --- NO COMMENTS
F366555 366555u --- NO COMMENTS
F366556 366556u --- NO COMMENTS
F366557 366557u --- NO COMMENTS
F366558 366558u --- NO COMMENTS
F366559 366559u --- NO COMMENTS
F366632 366632u --- NO COMMENTS
F366633 366633u --- NO COMMENTS
F366634 366634u --- NO COMMENTS
F366635 366635u --- NO COMMENTS
F366636 366636u --- NO COMMENTS
F366637 366637u --- NO COMMENTS
F366638 366638u --- NO COMMENTS
F366639 366639u --- NO COMMENTS
F366648 366648u --- NO COMMENTS
F366649 366649u --- NO COMMENTS
F366650 366650u --- NO COMMENTS
F366651 366651u --- NO COMMENTS
F366652 366652u --- NO COMMENTS
F366653 366653u --- NO COMMENTS
F366654 366654u --- NO COMMENTS
F366655 366655u --- NO COMMENTS
F366656 366656u --- NO COMMENTS
F366657 366657u --- NO COMMENTS
F366658 366658u --- NO COMMENTS
F366659 366659u --- NO COMMENTS
F366660 366660u --- NO COMMENTS
F366661 366661u --- NO COMMENTS
F366662 366662u --- NO COMMENTS
F366663 366663u --- NO COMMENTS
F366664 366664u --- NO COMMENTS
F366665 366665u --- NO COMMENTS
F366666 366666u --- NO COMMENTS
F366667 366667u --- NO COMMENTS
F366668 366668u --- NO COMMENTS
F366669 366669u --- NO COMMENTS
F366670 366670u --- NO COMMENTS
F366671 366671u --- NO COMMENTS
F366672 366672u --- NO COMMENTS
F366673 366673u --- NO COMMENTS
F366674 366674u --- NO COMMENTS
F366675 366675u --- NO COMMENTS
F366676 366676u --- NO COMMENTS
F366677 366677u --- NO COMMENTS
F366678 366678u --- NO COMMENTS
F366679 366679u --- NO COMMENTS
F366680 366680u --- NO COMMENTS
F366681 366681u --- NO COMMENTS
F366682 366682u --- NO COMMENTS
F366683 366683u --- NO COMMENTS
F366684 366684u --- NO COMMENTS
F366685 366685u --- NO COMMENTS
F366686 366686u --- NO COMMENTS
F366687 366687u --- NO COMMENTS
F366712 366712u --- NO COMMENTS
F366713 366713u --- NO COMMENTS
F366714 366714u --- NO COMMENTS
F366715 366715u --- NO COMMENTS
F366716 366716u --- NO COMMENTS
F366717 366717u --- NO COMMENTS
F366718 366718u --- NO COMMENTS
F366719 366719u --- NO COMMENTS
F366720 366720u --- NO COMMENTS
F366721 366721u --- NO COMMENTS
F366722 366722u --- NO COMMENTS
F366723 366723u --- NO COMMENTS
F366724 366724u --- NO COMMENTS
F366725 366725u --- NO COMMENTS
F366726 366726u --- NO COMMENTS
F366727 366727u --- NO COMMENTS
F366800 366800u --- NO COMMENTS
F366801 366801u --- NO COMMENTS
F366802 366802u --- NO COMMENTS
F366803 366803u --- NO COMMENTS
F366804 366804u --- NO COMMENTS
F366805 366805u --- NO COMMENTS
F366806 366806u --- NO COMMENTS
F366807 366807u --- NO COMMENTS
F366808 366808u --- NO COMMENTS
F366809 366809u --- NO COMMENTS
F366810 366810u --- NO COMMENTS
F366811 366811u --- NO COMMENTS
F366812 366812u --- NO COMMENTS
F366813 366813u --- NO COMMENTS
F366814 366814u --- NO COMMENTS
F366815 366815u --- NO COMMENTS
F366816 366816u --- NO COMMENTS
F366817 366817u --- NO COMMENTS
F366818 366818u --- NO COMMENTS
F366819 366819u --- NO COMMENTS
F366820 366820u --- NO COMMENTS
F366821 366821u --- NO COMMENTS
F366822 366822u --- NO COMMENTS
F366823 366823u --- NO COMMENTS
F366824 366824u --- NO COMMENTS
F366825 366825u --- NO COMMENTS
F366826 366826u --- NO COMMENTS
F366827 366827u --- NO COMMENTS
F366828 366828u --- NO COMMENTS
F366829 366829u --- NO COMMENTS
F366830 366830u --- NO COMMENTS
F366831 366831u --- NO COMMENTS
F366864 366864u --- NO COMMENTS
F366865 366865u --- NO COMMENTS
F366866 366866u --- NO COMMENTS
F366867 366867u --- NO COMMENTS
F366868 366868u --- NO COMMENTS
F366869 366869u --- NO COMMENTS
F366870 366870u --- NO COMMENTS
F366871 366871u --- NO COMMENTS
F366920 366920u --- NO COMMENTS
F366921 366921u --- NO COMMENTS
F366922 366922u --- NO COMMENTS
F366923 366923u --- NO COMMENTS
F366924 366924u --- NO COMMENTS
F366925 366925u --- NO COMMENTS
F366926 366926u --- NO COMMENTS
F366927 366927u --- NO COMMENTS
F366936 366936u --- NO COMMENTS
F366937 366937u --- NO COMMENTS
F366938 366938u --- NO COMMENTS
F366939 366939u --- NO COMMENTS
F366940 366940u --- NO COMMENTS
F366941 366941u --- NO COMMENTS
F366942 366942u --- NO COMMENTS
F366943 366943u --- NO COMMENTS
F366944 366944u --- NO COMMENTS
F366945 366945u --- NO COMMENTS
F366946 366946u --- NO COMMENTS
F366947 366947u --- NO COMMENTS
F366948 366948u --- NO COMMENTS
F366949 366949u --- NO COMMENTS
F366950 366950u --- NO COMMENTS
F366951 366951u --- NO COMMENTS
F366952 366952u --- NO COMMENTS
F366953 366953u --- NO COMMENTS
F366954 366954u --- NO COMMENTS
F366955 366955u --- NO COMMENTS
F366956 366956u --- NO COMMENTS
F366957 366957u --- NO COMMENTS
F366958 366958u --- NO COMMENTS
F366959 366959u --- NO COMMENTS
F366960 366960u --- NO COMMENTS
F366961 366961u --- NO COMMENTS
F366962 366962u --- NO COMMENTS
F366963 366963u --- NO COMMENTS
F366964 366964u --- NO COMMENTS
F366965 366965u --- NO COMMENTS
F366966 366966u --- NO COMMENTS
F366967 366967u --- NO COMMENTS
F366968 366968u --- NO COMMENTS
F366969 366969u --- NO COMMENTS
F366970 366970u --- NO COMMENTS
F366971 366971u --- NO COMMENTS
F366972 366972u --- NO COMMENTS
F366973 366973u --- NO COMMENTS
F366974 366974u --- NO COMMENTS
F366975 366975u --- NO COMMENTS
F367000 367000u --- NO COMMENTS
F367001 367001u --- NO COMMENTS
F367002 367002u --- NO COMMENTS
F367003 367003u --- NO COMMENTS
F367004 367004u --- NO COMMENTS
F367005 367005u --- NO COMMENTS
F367006 367006u --- NO COMMENTS
F367007 367007u --- NO COMMENTS
F367008 367008u --- NO COMMENTS
F367009 367009u --- NO COMMENTS
F367010 367010u --- NO COMMENTS
F367011 367011u --- NO COMMENTS
F367012 367012u --- NO COMMENTS
F367013 367013u --- NO COMMENTS
F367014 367014u --- NO COMMENTS
F367015 367015u --- NO COMMENTS
F367088 367088u --- NO COMMENTS
F367089 367089u --- NO COMMENTS
F367090 367090u --- NO COMMENTS
F367091 367091u --- NO COMMENTS
F367092 367092u --- NO COMMENTS
F367093 367093u --- NO COMMENTS
F367094 367094u --- NO COMMENTS
F367095 367095u --- NO COMMENTS
F367096 367096u --- NO COMMENTS
F367097 367097u --- NO COMMENTS
F367098 367098u --- NO COMMENTS
F367099 367099u --- NO COMMENTS
F367100 367100u --- NO COMMENTS
F367101 367101u --- NO COMMENTS
F367102 367102u --- NO COMMENTS
F367103 367103u --- NO COMMENTS
F367104 367104u --- NO COMMENTS
F367105 367105u --- NO COMMENTS
F367106 367106u --- NO COMMENTS
F367107 367107u --- NO COMMENTS
F367108 367108u --- NO COMMENTS
F367109 367109u --- NO COMMENTS
F367110 367110u --- NO COMMENTS
F367111 367111u --- NO COMMENTS
F367112 367112u --- NO COMMENTS
F367113 367113u --- NO COMMENTS
F367114 367114u --- NO COMMENTS
F367115 367115u --- NO COMMENTS
F367116 367116u --- NO COMMENTS
F367117 367117u --- NO COMMENTS
F367118 367118u --- NO COMMENTS
F367119 367119u --- NO COMMENTS
F367152 367152u --- NO COMMENTS
F367153 367153u --- NO COMMENTS
F367154 367154u --- NO COMMENTS
F367155 367155u --- NO COMMENTS
F367156 367156u --- NO COMMENTS
F367157 367157u --- NO COMMENTS
F367158 367158u --- NO COMMENTS
F367159 367159u --- NO COMMENTS
F367208 367208u --- NO COMMENTS
F367209 367209u --- NO COMMENTS
F367210 367210u --- NO COMMENTS
F367211 367211u --- NO COMMENTS
F367212 367212u --- NO COMMENTS
F367213 367213u --- NO COMMENTS
F367214 367214u --- NO COMMENTS
F367215 367215u --- NO COMMENTS
F367224 367224u --- NO COMMENTS
F367225 367225u --- NO COMMENTS
F367226 367226u --- NO COMMENTS
F367227 367227u --- NO COMMENTS
F367228 367228u --- NO COMMENTS
F367229 367229u --- NO COMMENTS
F367230 367230u --- NO COMMENTS
F367231 367231u --- NO COMMENTS
F367232 367232u --- NO COMMENTS
F367233 367233u --- NO COMMENTS
F367234 367234u --- NO COMMENTS
F367235 367235u --- NO COMMENTS
F367236 367236u --- NO COMMENTS
F367237 367237u --- NO COMMENTS
F367238 367238u --- NO COMMENTS
F367239 367239u --- NO COMMENTS
F367240 367240u --- NO COMMENTS
F367241 367241u --- NO COMMENTS
F367242 367242u --- NO COMMENTS
F367243 367243u --- NO COMMENTS
F367244 367244u --- NO COMMENTS
F367245 367245u --- NO COMMENTS
F367246 367246u --- NO COMMENTS
F367247 367247u --- NO COMMENTS
F367248 367248u --- NO COMMENTS
F367249 367249u --- NO COMMENTS
F367250 367250u --- NO COMMENTS
F367251 367251u --- NO COMMENTS
F367252 367252u --- NO COMMENTS
F367253 367253u --- NO COMMENTS
F367254 367254u --- NO COMMENTS
F367255 367255u --- NO COMMENTS
F367256 367256u --- NO COMMENTS
F367257 367257u --- NO COMMENTS
F367258 367258u --- NO COMMENTS
F367259 367259u --- NO COMMENTS
F367260 367260u --- NO COMMENTS
F367261 367261u --- NO COMMENTS
F367262 367262u --- NO COMMENTS
F367263 367263u --- NO COMMENTS
F367288 367288u --- NO COMMENTS
F367289 367289u --- NO COMMENTS
F367290 367290u --- NO COMMENTS
F367291 367291u --- NO COMMENTS
F367292 367292u --- NO COMMENTS
F367293 367293u --- NO COMMENTS
F367294 367294u --- NO COMMENTS
F367295 367295u --- NO COMMENTS
F367296 367296u --- NO COMMENTS
F367297 367297u --- NO COMMENTS
F367298 367298u --- NO COMMENTS
F367299 367299u --- NO COMMENTS
F367300 367300u --- NO COMMENTS
F367301 367301u --- NO COMMENTS
F367302 367302u --- NO COMMENTS
F367303 367303u --- NO COMMENTS
F367376 367376u --- NO COMMENTS
F367377 367377u --- NO COMMENTS
F367378 367378u --- NO COMMENTS
F367379 367379u --- NO COMMENTS
F367380 367380u --- NO COMMENTS
F367381 367381u --- NO COMMENTS
F367382 367382u --- NO COMMENTS
F367383 367383u --- NO COMMENTS
F367392 367392u --- NO COMMENTS
F367393 367393u --- NO COMMENTS
F367394 367394u --- NO COMMENTS
F367395 367395u --- NO COMMENTS
F367396 367396u --- NO COMMENTS
F367397 367397u --- NO COMMENTS
F367398 367398u --- NO COMMENTS
F367399 367399u --- NO COMMENTS
F367400 367400u --- NO COMMENTS
F367401 367401u --- NO COMMENTS
F367402 367402u --- NO COMMENTS
F367403 367403u --- NO COMMENTS
F367404 367404u --- NO COMMENTS
F367405 367405u --- NO COMMENTS
F367406 367406u --- NO COMMENTS
F367407 367407u --- NO COMMENTS
F367408 367408u --- NO COMMENTS
F367409 367409u --- NO COMMENTS
F367410 367410u --- NO COMMENTS
F367411 367411u --- NO COMMENTS
F367412 367412u --- NO COMMENTS
F367413 367413u --- NO COMMENTS
F367414 367414u --- NO COMMENTS
F367415 367415u --- NO COMMENTS
F367416 367416u --- NO COMMENTS
F367417 367417u --- NO COMMENTS
F367418 367418u --- NO COMMENTS
F367419 367419u --- NO COMMENTS
F367420 367420u --- NO COMMENTS
F367421 367421u --- NO COMMENTS
F367422 367422u --- NO COMMENTS
F367423 367423u --- NO COMMENTS
F367424 367424u --- NO COMMENTS
F367425 367425u --- NO COMMENTS
F367426 367426u --- NO COMMENTS
F367427 367427u --- NO COMMENTS
F367428 367428u --- NO COMMENTS
F367429 367429u --- NO COMMENTS
F367430 367430u --- NO COMMENTS
F367431 367431u --- NO COMMENTS
F367456 367456u --- NO COMMENTS
F367457 367457u --- NO COMMENTS
F367458 367458u --- NO COMMENTS
F367459 367459u --- NO COMMENTS
F367460 367460u --- NO COMMENTS
F367461 367461u --- NO COMMENTS
F367462 367462u --- NO COMMENTS
F367463 367463u --- NO COMMENTS
F367464 367464u --- NO COMMENTS
F367465 367465u --- NO COMMENTS
F367466 367466u --- NO COMMENTS
F367467 367467u --- NO COMMENTS
F367468 367468u --- NO COMMENTS
F367469 367469u --- NO COMMENTS
F367470 367470u --- NO COMMENTS
F367471 367471u --- NO COMMENTS
F367544 367544u --- NO COMMENTS
F367545 367545u --- NO COMMENTS
F367546 367546u --- NO COMMENTS
F367547 367547u --- NO COMMENTS
F367548 367548u --- NO COMMENTS
F367549 367549u --- NO COMMENTS
F367550 367550u --- NO COMMENTS
F367551 367551u --- NO COMMENTS
F367560 367560u --- NO COMMENTS
F367561 367561u --- NO COMMENTS
F367562 367562u --- NO COMMENTS
F367563 367563u --- NO COMMENTS
F367564 367564u --- NO COMMENTS
F367565 367565u --- NO COMMENTS
F367566 367566u --- NO COMMENTS
F367567 367567u --- NO COMMENTS
F367568 367568u --- NO COMMENTS
F367569 367569u --- NO COMMENTS
F367570 367570u --- NO COMMENTS
F367571 367571u --- NO COMMENTS
F367572 367572u --- NO COMMENTS
F367573 367573u --- NO COMMENTS
F367574 367574u --- NO COMMENTS
F367575 367575u --- NO COMMENTS
F367576 367576u --- NO COMMENTS
F367577 367577u --- NO COMMENTS
F367578 367578u --- NO COMMENTS
F367579 367579u --- NO COMMENTS
F367580 367580u --- NO COMMENTS
F367581 367581u --- NO COMMENTS
F367582 367582u --- NO COMMENTS
F367583 367583u --- NO COMMENTS
F367584 367584u --- NO COMMENTS
F367585 367585u --- NO COMMENTS
F367586 367586u --- NO COMMENTS
F367587 367587u --- NO COMMENTS
F367588 367588u --- NO COMMENTS
F367589 367589u --- NO COMMENTS
F367590 367590u --- NO COMMENTS
F367591 367591u --- NO COMMENTS
F367592 367592u --- NO COMMENTS
F367593 367593u --- NO COMMENTS
F367594 367594u --- NO COMMENTS
F367595 367595u --- NO COMMENTS
F367596 367596u --- NO COMMENTS
F367597 367597u --- NO COMMENTS
F367598 367598u --- NO COMMENTS
F367599 367599u --- NO COMMENTS
F367624 367624u --- NO COMMENTS
F367625 367625u --- NO COMMENTS
F367626 367626u --- NO COMMENTS
F367627 367627u --- NO COMMENTS
F367628 367628u --- NO COMMENTS
F367629 367629u --- NO COMMENTS
F367630 367630u --- NO COMMENTS
F367631 367631u --- NO COMMENTS
F367632 367632u --- NO COMMENTS
F367633 367633u --- NO COMMENTS
F367634 367634u --- NO COMMENTS
F367635 367635u --- NO COMMENTS
F367636 367636u --- NO COMMENTS
F367637 367637u --- NO COMMENTS
F367638 367638u --- NO COMMENTS
F367639 367639u --- NO COMMENTS
F367712 367712u --- NO COMMENTS
F367713 367713u --- NO COMMENTS
F367714 367714u --- NO COMMENTS
F367715 367715u --- NO COMMENTS
F367716 367716u --- NO COMMENTS
F367717 367717u --- NO COMMENTS
F367718 367718u --- NO COMMENTS
F367719 367719u --- NO COMMENTS
F367728 367728u --- NO COMMENTS
F367729 367729u --- NO COMMENTS
F367730 367730u --- NO COMMENTS
F367731 367731u --- NO COMMENTS
F367732 367732u --- NO COMMENTS
F367733 367733u --- NO COMMENTS
F367734 367734u --- NO COMMENTS
F367735 367735u --- NO COMMENTS
F367736 367736u --- NO COMMENTS
F367737 367737u --- NO COMMENTS
F367738 367738u --- NO COMMENTS
F367739 367739u --- NO COMMENTS
F367740 367740u --- NO COMMENTS
F367741 367741u --- NO COMMENTS
F367742 367742u --- NO COMMENTS
F367743 367743u --- NO COMMENTS
F367744 367744u --- NO COMMENTS
F367745 367745u --- NO COMMENTS
F367746 367746u --- NO COMMENTS
F367747 367747u --- NO COMMENTS
F367748 367748u --- NO COMMENTS
F367749 367749u --- NO COMMENTS
F367750 367750u --- NO COMMENTS
F367751 367751u --- NO COMMENTS
F367752 367752u --- NO COMMENTS
F367753 367753u --- NO COMMENTS
F367754 367754u --- NO COMMENTS
F367755 367755u --- NO COMMENTS
F367756 367756u --- NO COMMENTS
F367757 367757u --- NO COMMENTS
F367758 367758u --- NO COMMENTS
F367759 367759u --- NO COMMENTS
F367760 367760u --- NO COMMENTS
F367761 367761u --- NO COMMENTS
F367762 367762u --- NO COMMENTS
F367763 367763u --- NO COMMENTS
F367764 367764u --- NO COMMENTS
F367765 367765u --- NO COMMENTS
F367766 367766u --- NO COMMENTS
F367767 367767u --- NO COMMENTS
F367792 367792u --- NO COMMENTS
F367793 367793u --- NO COMMENTS
F367794 367794u --- NO COMMENTS
F367795 367795u --- NO COMMENTS
F367796 367796u --- NO COMMENTS
F367797 367797u --- NO COMMENTS
F367798 367798u --- NO COMMENTS
F367799 367799u --- NO COMMENTS
F367800 367800u --- NO COMMENTS
F367801 367801u --- NO COMMENTS
F367802 367802u --- NO COMMENTS
F367803 367803u --- NO COMMENTS
F367804 367804u --- NO COMMENTS
F367805 367805u --- NO COMMENTS
F367806 367806u --- NO COMMENTS
F367807 367807u --- NO COMMENTS
F367880 367880u --- NO COMMENTS
F367881 367881u --- NO COMMENTS
F367882 367882u --- NO COMMENTS
F367883 367883u --- NO COMMENTS
F367884 367884u --- NO COMMENTS
F367885 367885u --- NO COMMENTS
F367886 367886u --- NO COMMENTS
F367887 367887u --- NO COMMENTS
F367896 367896u --- NO COMMENTS
F367897 367897u --- NO COMMENTS
F367898 367898u --- NO COMMENTS
F367899 367899u --- NO COMMENTS
F367900 367900u --- NO COMMENTS
F367901 367901u --- NO COMMENTS
F367902 367902u --- NO COMMENTS
F367903 367903u --- NO COMMENTS
F367904 367904u --- NO COMMENTS
F367905 367905u --- NO COMMENTS
F367906 367906u --- NO COMMENTS
F367907 367907u --- NO COMMENTS
F367908 367908u --- NO COMMENTS
F367909 367909u --- NO COMMENTS
F367910 367910u --- NO COMMENTS
F367911 367911u --- NO COMMENTS
F367912 367912u --- NO COMMENTS
F367913 367913u --- NO COMMENTS
F367914 367914u --- NO COMMENTS
F367915 367915u --- NO COMMENTS
F367916 367916u --- NO COMMENTS
F367917 367917u --- NO COMMENTS
F367918 367918u --- NO COMMENTS
F367919 367919u --- NO COMMENTS
F367920 367920u --- NO COMMENTS
F367921 367921u --- NO COMMENTS
F367922 367922u --- NO COMMENTS
F367923 367923u --- NO COMMENTS
F367924 367924u --- NO COMMENTS
F367925 367925u --- NO COMMENTS
F367926 367926u --- NO COMMENTS
F367927 367927u --- NO COMMENTS
F367928 367928u --- NO COMMENTS
F367929 367929u --- NO COMMENTS
F367930 367930u --- NO COMMENTS
F367931 367931u --- NO COMMENTS
F367932 367932u --- NO COMMENTS
F367933 367933u --- NO COMMENTS
F367934 367934u --- NO COMMENTS
F367935 367935u --- NO COMMENTS
F367960 367960u --- NO COMMENTS
F367961 367961u --- NO COMMENTS
F367962 367962u --- NO COMMENTS
F367963 367963u --- NO COMMENTS
F367964 367964u --- NO COMMENTS
F367965 367965u --- NO COMMENTS
F367966 367966u --- NO COMMENTS
F367967 367967u --- NO COMMENTS
F367968 367968u --- NO COMMENTS
F367969 367969u --- NO COMMENTS
F367970 367970u --- NO COMMENTS
F367971 367971u --- NO COMMENTS
F367972 367972u --- NO COMMENTS
F367973 367973u --- NO COMMENTS
F367974 367974u --- NO COMMENTS
F367975 367975u --- NO COMMENTS
F368048 368048u --- NO COMMENTS
F368049 368049u --- NO COMMENTS
F368050 368050u --- NO COMMENTS
F368051 368051u --- NO COMMENTS
F368052 368052u --- NO COMMENTS
F368053 368053u --- NO COMMENTS
F368054 368054u --- NO COMMENTS
F368055 368055u --- NO COMMENTS
F368064 368064u --- NO COMMENTS
F368065 368065u --- NO COMMENTS
F368066 368066u --- NO COMMENTS
F368067 368067u --- NO COMMENTS
F368068 368068u --- NO COMMENTS
F368069 368069u --- NO COMMENTS
F368070 368070u --- NO COMMENTS
F368071 368071u --- NO COMMENTS
F368072 368072u --- NO COMMENTS
F368073 368073u --- NO COMMENTS
F368074 368074u --- NO COMMENTS
F368075 368075u --- NO COMMENTS
F368076 368076u --- NO COMMENTS
F368077 368077u --- NO COMMENTS
F368078 368078u --- NO COMMENTS
F368079 368079u --- NO COMMENTS
F368080 368080u --- NO COMMENTS
F368081 368081u --- NO COMMENTS
F368082 368082u --- NO COMMENTS
F368083 368083u --- NO COMMENTS
F368084 368084u --- NO COMMENTS
F368085 368085u --- NO COMMENTS
F368086 368086u --- NO COMMENTS
F368087 368087u --- NO COMMENTS
F368088 368088u --- NO COMMENTS
F368089 368089u --- NO COMMENTS
F368090 368090u --- NO COMMENTS
F368091 368091u --- NO COMMENTS
F368092 368092u --- NO COMMENTS
F368093 368093u --- NO COMMENTS
F368094 368094u --- NO COMMENTS
F368095 368095u --- NO COMMENTS
F368096 368096u --- NO COMMENTS
F368097 368097u --- NO COMMENTS
F368098 368098u --- NO COMMENTS
F368099 368099u --- NO COMMENTS
F368100 368100u --- NO COMMENTS
F368101 368101u --- NO COMMENTS
F368102 368102u --- NO COMMENTS
F368103 368103u --- NO COMMENTS
F368128 368128u --- NO COMMENTS
F368129 368129u --- NO COMMENTS
F368130 368130u --- NO COMMENTS
F368131 368131u --- NO COMMENTS
F368132 368132u --- NO COMMENTS
F368133 368133u --- NO COMMENTS
F368134 368134u --- NO COMMENTS
F368135 368135u --- NO COMMENTS
F368136 368136u --- NO COMMENTS
F368137 368137u --- NO COMMENTS
F368138 368138u --- NO COMMENTS
F368139 368139u --- NO COMMENTS
F368140 368140u --- NO COMMENTS
F368141 368141u --- NO COMMENTS
F368142 368142u --- NO COMMENTS
F368143 368143u --- NO COMMENTS
F368216 368216u --- NO COMMENTS
F368217 368217u --- NO COMMENTS
F368218 368218u --- NO COMMENTS
F368219 368219u --- NO COMMENTS
F368220 368220u --- NO COMMENTS
F368221 368221u --- NO COMMENTS
F368222 368222u --- NO COMMENTS
F368223 368223u --- NO COMMENTS
F368232 368232u --- NO COMMENTS
F368233 368233u --- NO COMMENTS
F368234 368234u --- NO COMMENTS
F368235 368235u --- NO COMMENTS
F368236 368236u --- NO COMMENTS
F368237 368237u --- NO COMMENTS
F368238 368238u --- NO COMMENTS
F368239 368239u --- NO COMMENTS
F368240 368240u --- NO COMMENTS
F368241 368241u --- NO COMMENTS
F368242 368242u --- NO COMMENTS
F368243 368243u --- NO COMMENTS
F368244 368244u --- NO COMMENTS
F368245 368245u --- NO COMMENTS
F368246 368246u --- NO COMMENTS
F368247 368247u --- NO COMMENTS
F368248 368248u --- NO COMMENTS
F368249 368249u --- NO COMMENTS
F368250 368250u --- NO COMMENTS
F368251 368251u --- NO COMMENTS
F368252 368252u --- NO COMMENTS
F368253 368253u --- NO COMMENTS
F368254 368254u --- NO COMMENTS
F368255 368255u --- NO COMMENTS
F368256 368256u --- NO COMMENTS
F368257 368257u --- NO COMMENTS
F368258 368258u --- NO COMMENTS
F368259 368259u --- NO COMMENTS
F368260 368260u --- NO COMMENTS
F368261 368261u --- NO COMMENTS
F368262 368262u --- NO COMMENTS
F368263 368263u --- NO COMMENTS
F368264 368264u --- NO COMMENTS
F368265 368265u --- NO COMMENTS
F368266 368266u --- NO COMMENTS
F368267 368267u --- NO COMMENTS
F368268 368268u --- NO COMMENTS
F368269 368269u --- NO COMMENTS
F368270 368270u --- NO COMMENTS
F368271 368271u --- NO COMMENTS
F368296 368296u --- NO COMMENTS
F368297 368297u --- NO COMMENTS
F368298 368298u --- NO COMMENTS
F368299 368299u --- NO COMMENTS
F368300 368300u --- NO COMMENTS
F368301 368301u --- NO COMMENTS
F368302 368302u --- NO COMMENTS
F368303 368303u --- NO COMMENTS
F368304 368304u --- NO COMMENTS
F368305 368305u --- NO COMMENTS
F368306 368306u --- NO COMMENTS
F368307 368307u --- NO COMMENTS
F368308 368308u --- NO COMMENTS
F368309 368309u --- NO COMMENTS
F368310 368310u --- NO COMMENTS
F368311 368311u --- NO COMMENTS
F368384 368384u --- NO COMMENTS
F368385 368385u --- NO COMMENTS
F368386 368386u --- NO COMMENTS
F368387 368387u --- NO COMMENTS
F368388 368388u --- NO COMMENTS
F368389 368389u --- NO COMMENTS
F368390 368390u --- NO COMMENTS
F368391 368391u --- NO COMMENTS
F368400 368400u --- NO COMMENTS
F368401 368401u --- NO COMMENTS
F368402 368402u --- NO COMMENTS
F368403 368403u --- NO COMMENTS
F368404 368404u --- NO COMMENTS
F368405 368405u --- NO COMMENTS
F368406 368406u --- NO COMMENTS
F368407 368407u --- NO COMMENTS
F368408 368408u --- NO COMMENTS
F368409 368409u --- NO COMMENTS
F368410 368410u --- NO COMMENTS
F368411 368411u --- NO COMMENTS
F368412 368412u --- NO COMMENTS
F368413 368413u --- NO COMMENTS
F368414 368414u --- NO COMMENTS
F368415 368415u --- NO COMMENTS
F368416 368416u --- NO COMMENTS
F368417 368417u --- NO COMMENTS
F368418 368418u --- NO COMMENTS
F368419 368419u --- NO COMMENTS
F368420 368420u --- NO COMMENTS
F368421 368421u --- NO COMMENTS
F368422 368422u --- NO COMMENTS
F368423 368423u --- NO COMMENTS
F368424 368424u --- NO COMMENTS
F368425 368425u --- NO COMMENTS
F368426 368426u --- NO COMMENTS
F368427 368427u --- NO COMMENTS
F368428 368428u --- NO COMMENTS
F368429 368429u --- NO COMMENTS
F368430 368430u --- NO COMMENTS
F368431 368431u --- NO COMMENTS
F368432 368432u --- NO COMMENTS
F368433 368433u --- NO COMMENTS
F368434 368434u --- NO COMMENTS
F368435 368435u --- NO COMMENTS
F368436 368436u --- NO COMMENTS
F368437 368437u --- NO COMMENTS
F368438 368438u --- NO COMMENTS
F368439 368439u --- NO COMMENTS
F368464 368464u --- NO COMMENTS
F368465 368465u --- NO COMMENTS
F368466 368466u --- NO COMMENTS
F368467 368467u --- NO COMMENTS
F368468 368468u --- NO COMMENTS
F368469 368469u --- NO COMMENTS
F368470 368470u --- NO COMMENTS
F368471 368471u --- NO COMMENTS
F368472 368472u --- NO COMMENTS
F368473 368473u --- NO COMMENTS
F368474 368474u --- NO COMMENTS
F368475 368475u --- NO COMMENTS
F368476 368476u --- NO COMMENTS
F368477 368477u --- NO COMMENTS
F368478 368478u --- NO COMMENTS
F368479 368479u --- NO COMMENTS
F368552 368552u --- NO COMMENTS
F368553 368553u --- NO COMMENTS
F368554 368554u --- NO COMMENTS
F368555 368555u --- NO COMMENTS
F368556 368556u --- NO COMMENTS
F368557 368557u --- NO COMMENTS
F368558 368558u --- NO COMMENTS
F368559 368559u --- NO COMMENTS
F368568 368568u --- NO COMMENTS
F368569 368569u --- NO COMMENTS
F368570 368570u --- NO COMMENTS
F368571 368571u --- NO COMMENTS
F368572 368572u --- NO COMMENTS
F368573 368573u --- NO COMMENTS
F368574 368574u --- NO COMMENTS
F368575 368575u --- NO COMMENTS
F368576 368576u --- NO COMMENTS
F368577 368577u --- NO COMMENTS
F368578 368578u --- NO COMMENTS
F368579 368579u --- NO COMMENTS
F368580 368580u --- NO COMMENTS
F368581 368581u --- NO COMMENTS
F368582 368582u --- NO COMMENTS
F368583 368583u --- NO COMMENTS
F368584 368584u --- NO COMMENTS
F368585 368585u --- NO COMMENTS
F368586 368586u --- NO COMMENTS
F368587 368587u --- NO COMMENTS
F368588 368588u --- NO COMMENTS
F368589 368589u --- NO COMMENTS
F368590 368590u --- NO COMMENTS
F368591 368591u --- NO COMMENTS
F368592 368592u --- NO COMMENTS
F368593 368593u --- NO COMMENTS
F368594 368594u --- NO COMMENTS
F368595 368595u --- NO COMMENTS
F368596 368596u --- NO COMMENTS
F368597 368597u --- NO COMMENTS
F368598 368598u --- NO COMMENTS
F368599 368599u --- NO COMMENTS
F368600 368600u --- NO COMMENTS
F368601 368601u --- NO COMMENTS
F368602 368602u --- NO COMMENTS
F368603 368603u --- NO COMMENTS
F368604 368604u --- NO COMMENTS
F368605 368605u --- NO COMMENTS
F368606 368606u --- NO COMMENTS
F368607 368607u --- NO COMMENTS
F368632 368632u --- NO COMMENTS
F368633 368633u --- NO COMMENTS
F368634 368634u --- NO COMMENTS
F368635 368635u --- NO COMMENTS
F368636 368636u --- NO COMMENTS
F368637 368637u --- NO COMMENTS
F368638 368638u --- NO COMMENTS
F368639 368639u --- NO COMMENTS
F368640 368640u --- NO COMMENTS
F368641 368641u --- NO COMMENTS
F368642 368642u --- NO COMMENTS
F368643 368643u --- NO COMMENTS
F368644 368644u --- NO COMMENTS
F368645 368645u --- NO COMMENTS
F368646 368646u --- NO COMMENTS
F368647 368647u --- NO COMMENTS
F368720 368720u --- NO COMMENTS
F368721 368721u --- NO COMMENTS
F368722 368722u --- NO COMMENTS
F368723 368723u --- NO COMMENTS
F368724 368724u --- NO COMMENTS
F368725 368725u --- NO COMMENTS
F368726 368726u --- NO COMMENTS
F368727 368727u --- NO COMMENTS
F368736 368736u --- NO COMMENTS
F368737 368737u --- NO COMMENTS
F368738 368738u --- NO COMMENTS
F368739 368739u --- NO COMMENTS
F368740 368740u --- NO COMMENTS
F368741 368741u --- NO COMMENTS
F368742 368742u --- NO COMMENTS
F368743 368743u --- NO COMMENTS
F368744 368744u --- NO COMMENTS
F368745 368745u --- NO COMMENTS
F368746 368746u --- NO COMMENTS
F368747 368747u --- NO COMMENTS
F368748 368748u --- NO COMMENTS
F368749 368749u --- NO COMMENTS
F368750 368750u --- NO COMMENTS
F368751 368751u --- NO COMMENTS
F368752 368752u --- NO COMMENTS
F368753 368753u --- NO COMMENTS
F368754 368754u --- NO COMMENTS
F368755 368755u --- NO COMMENTS
F368756 368756u --- NO COMMENTS
F368757 368757u --- NO COMMENTS
F368758 368758u --- NO COMMENTS
F368759 368759u --- NO COMMENTS
F368760 368760u --- NO COMMENTS
F368761 368761u --- NO COMMENTS
F368762 368762u --- NO COMMENTS
F368763 368763u --- NO COMMENTS
F368764 368764u --- NO COMMENTS
F368765 368765u --- NO COMMENTS
F368766 368766u --- NO COMMENTS
F368767 368767u --- NO COMMENTS
F368768 368768u --- NO COMMENTS
F368769 368769u --- NO COMMENTS
F368770 368770u --- NO COMMENTS
F368771 368771u --- NO COMMENTS
F368772 368772u --- NO COMMENTS
F368773 368773u --- NO COMMENTS
F368774 368774u --- NO COMMENTS
F368775 368775u --- NO COMMENTS
F368800 368800u --- NO COMMENTS
F368801 368801u --- NO COMMENTS
F368802 368802u --- NO COMMENTS
F368803 368803u --- NO COMMENTS
F368804 368804u --- NO COMMENTS
F368805 368805u --- NO COMMENTS
F368806 368806u --- NO COMMENTS
F368807 368807u --- NO COMMENTS
F368808 368808u --- NO COMMENTS
F368809 368809u --- NO COMMENTS
F368810 368810u --- NO COMMENTS
F368811 368811u --- NO COMMENTS
F368812 368812u --- NO COMMENTS
F368813 368813u --- NO COMMENTS
F368814 368814u --- NO COMMENTS
F368815 368815u --- NO COMMENTS
F368888 368888u --- NO COMMENTS
F368889 368889u --- NO COMMENTS
F368890 368890u --- NO COMMENTS
F368891 368891u --- NO COMMENTS
F368892 368892u --- NO COMMENTS
F368893 368893u --- NO COMMENTS
F368894 368894u --- NO COMMENTS
F368895 368895u --- NO COMMENTS
F368904 368904u --- NO COMMENTS
F368905 368905u --- NO COMMENTS
F368906 368906u --- NO COMMENTS
F368907 368907u --- NO COMMENTS
F368908 368908u --- NO COMMENTS
F368909 368909u --- NO COMMENTS
F368910 368910u --- NO COMMENTS
F368911 368911u --- NO COMMENTS
F368912 368912u --- NO COMMENTS
F368913 368913u --- NO COMMENTS
F368914 368914u --- NO COMMENTS
F368915 368915u --- NO COMMENTS
F368916 368916u --- NO COMMENTS
F368917 368917u --- NO COMMENTS
F368918 368918u --- NO COMMENTS
F368919 368919u --- NO COMMENTS
F368920 368920u --- NO COMMENTS
F368921 368921u --- NO COMMENTS
F368922 368922u --- NO COMMENTS
F368923 368923u --- NO COMMENTS
F368924 368924u --- NO COMMENTS
F368925 368925u --- NO COMMENTS
F368926 368926u --- NO COMMENTS
F368927 368927u --- NO COMMENTS
F368928 368928u --- NO COMMENTS
F368929 368929u --- NO COMMENTS
F368930 368930u --- NO COMMENTS
F368931 368931u --- NO COMMENTS
F368932 368932u --- NO COMMENTS
F368933 368933u --- NO COMMENTS
F368934 368934u --- NO COMMENTS
F368935 368935u --- NO COMMENTS
F368936 368936u --- NO COMMENTS
F368937 368937u --- NO COMMENTS
F368938 368938u --- NO COMMENTS
F368939 368939u --- NO COMMENTS
F368940 368940u --- NO COMMENTS
F368941 368941u --- NO COMMENTS
F368942 368942u --- NO COMMENTS
F368943 368943u --- NO COMMENTS
F368968 368968u --- NO COMMENTS
F368969 368969u --- NO COMMENTS
F368970 368970u --- NO COMMENTS
F368971 368971u --- NO COMMENTS
F368972 368972u --- NO COMMENTS
F368973 368973u --- NO COMMENTS
F368974 368974u --- NO COMMENTS
F368975 368975u --- NO COMMENTS
F368976 368976u --- NO COMMENTS
F368977 368977u --- NO COMMENTS
F368978 368978u --- NO COMMENTS
F368979 368979u --- NO COMMENTS
F368980 368980u --- NO COMMENTS
F368981 368981u --- NO COMMENTS
F368982 368982u --- NO COMMENTS
F368983 368983u --- NO COMMENTS
F369056 369056u --- NO COMMENTS
F369057 369057u --- NO COMMENTS
F369058 369058u --- NO COMMENTS
F369059 369059u --- NO COMMENTS
F369060 369060u --- NO COMMENTS
F369061 369061u --- NO COMMENTS
F369062 369062u --- NO COMMENTS
F369063 369063u --- NO COMMENTS
F369064 369064u --- NO COMMENTS
F369065 369065u --- NO COMMENTS
F369066 369066u --- NO COMMENTS
F369067 369067u --- NO COMMENTS
F369068 369068u --- NO COMMENTS
F369069 369069u --- NO COMMENTS
F369070 369070u --- NO COMMENTS
F369071 369071u --- NO COMMENTS
F369072 369072u --- NO COMMENTS
F369073 369073u --- NO COMMENTS
F369074 369074u --- NO COMMENTS
F369075 369075u --- NO COMMENTS
F369076 369076u --- NO COMMENTS
F369077 369077u --- NO COMMENTS
F369078 369078u --- NO COMMENTS
F369079 369079u --- NO COMMENTS
F369080 369080u --- NO COMMENTS
F369081 369081u --- NO COMMENTS
F369082 369082u --- NO COMMENTS
F369083 369083u --- NO COMMENTS
F369084 369084u --- NO COMMENTS
F369085 369085u --- NO COMMENTS
F369086 369086u --- NO COMMENTS
F369087 369087u --- NO COMMENTS
F369120 369120u --- NO COMMENTS
F369121 369121u --- NO COMMENTS
F369122 369122u --- NO COMMENTS
F369123 369123u --- NO COMMENTS
F369124 369124u --- NO COMMENTS
F369125 369125u --- NO COMMENTS
F369126 369126u --- NO COMMENTS
F369127 369127u --- NO COMMENTS
F369176 369176u --- NO COMMENTS
F369177 369177u --- NO COMMENTS
F369178 369178u --- NO COMMENTS
F369179 369179u --- NO COMMENTS
F369180 369180u --- NO COMMENTS
F369181 369181u --- NO COMMENTS
F369182 369182u --- NO COMMENTS
F369183 369183u --- NO COMMENTS
F369184 369184u --- NO COMMENTS
F369185 369185u --- NO COMMENTS
F369186 369186u --- NO COMMENTS
F369187 369187u --- NO COMMENTS
F369188 369188u --- NO COMMENTS
F369189 369189u --- NO COMMENTS
F369190 369190u --- NO COMMENTS
F369191 369191u --- NO COMMENTS
F369192 369192u --- NO COMMENTS
F369193 369193u --- NO COMMENTS
F369194 369194u --- NO COMMENTS
F369195 369195u --- NO COMMENTS
F369196 369196u --- NO COMMENTS
F369197 369197u --- NO COMMENTS
F369198 369198u --- NO COMMENTS
F369199 369199u --- NO COMMENTS
F369200 369200u --- NO COMMENTS
F369201 369201u --- NO COMMENTS
F369202 369202u --- NO COMMENTS
F369203 369203u --- NO COMMENTS
F369204 369204u --- NO COMMENTS
F369205 369205u --- NO COMMENTS
F369206 369206u --- NO COMMENTS
F369207 369207u --- NO COMMENTS
F369240 369240u --- NO COMMENTS
F369241 369241u --- NO COMMENTS
F369242 369242u --- NO COMMENTS
F369243 369243u --- NO COMMENTS
F369244 369244u --- NO COMMENTS
F369245 369245u --- NO COMMENTS
F369246 369246u --- NO COMMENTS
F369247 369247u --- NO COMMENTS
F369296 369296u --- NO COMMENTS
F369297 369297u --- NO COMMENTS
F369298 369298u --- NO COMMENTS
F369299 369299u --- NO COMMENTS
F369300 369300u --- NO COMMENTS
F369301 369301u --- NO COMMENTS
F369302 369302u --- NO COMMENTS
F369303 369303u --- NO COMMENTS
F369312 369312u --- NO COMMENTS
F369313 369313u --- NO COMMENTS
F369314 369314u --- NO COMMENTS
F369315 369315u --- NO COMMENTS
F369316 369316u --- NO COMMENTS
F369317 369317u --- NO COMMENTS
F369318 369318u --- NO COMMENTS
F369319 369319u --- NO COMMENTS
F369320 369320u --- NO COMMENTS
F369321 369321u --- NO COMMENTS
F369322 369322u --- NO COMMENTS
F369323 369323u --- NO COMMENTS
F369324 369324u --- NO COMMENTS
F369325 369325u --- NO COMMENTS
F369326 369326u --- NO COMMENTS
F369327 369327u --- NO COMMENTS
F369328 369328u --- NO COMMENTS
F369329 369329u --- NO COMMENTS
F369330 369330u --- NO COMMENTS
F369331 369331u --- NO COMMENTS
F369332 369332u --- NO COMMENTS
F369333 369333u --- NO COMMENTS
F369334 369334u --- NO COMMENTS
F369335 369335u --- NO COMMENTS
F369336 369336u --- NO COMMENTS
F369337 369337u --- NO COMMENTS
F369338 369338u --- NO COMMENTS
F369339 369339u --- NO COMMENTS
F369340 369340u --- NO COMMENTS
F369341 369341u --- NO COMMENTS
F369342 369342u --- NO COMMENTS
F369343 369343u --- NO COMMENTS
F369344 369344u --- NO COMMENTS
F369345 369345u --- NO COMMENTS
F369346 369346u --- NO COMMENTS
F369347 369347u --- NO COMMENTS
F369348 369348u --- NO COMMENTS
F369349 369349u --- NO COMMENTS
F369350 369350u --- NO COMMENTS
F369351 369351u --- NO COMMENTS
F369376 369376u --- NO COMMENTS
F369377 369377u --- NO COMMENTS
F369378 369378u --- NO COMMENTS
F369379 369379u --- NO COMMENTS
F369380 369380u --- NO COMMENTS
F369381 369381u --- NO COMMENTS
F369382 369382u --- NO COMMENTS
F369383 369383u --- NO COMMENTS
F369384 369384u --- NO COMMENTS
F369385 369385u --- NO COMMENTS
F369386 369386u --- NO COMMENTS
F369387 369387u --- NO COMMENTS
F369388 369388u --- NO COMMENTS
F369389 369389u --- NO COMMENTS
F369390 369390u --- NO COMMENTS
F369391 369391u --- NO COMMENTS
F369464 369464u --- NO COMMENTS
F369465 369465u --- NO COMMENTS
F369466 369466u --- NO COMMENTS
F369467 369467u --- NO COMMENTS
F369468 369468u --- NO COMMENTS
F369469 369469u --- NO COMMENTS
F369470 369470u --- NO COMMENTS
F369471 369471u --- NO COMMENTS
F369480 369480u --- NO COMMENTS
F369481 369481u --- NO COMMENTS
F369482 369482u --- NO COMMENTS
F369483 369483u --- NO COMMENTS
F369484 369484u --- NO COMMENTS
F369485 369485u --- NO COMMENTS
F369486 369486u --- NO COMMENTS
F369487 369487u --- NO COMMENTS
F369488 369488u --- NO COMMENTS
F369489 369489u --- NO COMMENTS
F369490 369490u --- NO COMMENTS
F369491 369491u --- NO COMMENTS
F369492 369492u --- NO COMMENTS
F369493 369493u --- NO COMMENTS
F369494 369494u --- NO COMMENTS
F369495 369495u --- NO COMMENTS
F369496 369496u --- NO COMMENTS
F369497 369497u --- NO COMMENTS
F369498 369498u --- NO COMMENTS
F369499 369499u --- NO COMMENTS
F369500 369500u --- NO COMMENTS
F369501 369501u --- NO COMMENTS
F369502 369502u --- NO COMMENTS
F369503 369503u --- NO COMMENTS
F369504 369504u --- NO COMMENTS
F369505 369505u --- NO COMMENTS
F369506 369506u --- NO COMMENTS
F369507 369507u --- NO COMMENTS
F369508 369508u --- NO COMMENTS
F369509 369509u --- NO COMMENTS
F369510 369510u --- NO COMMENTS
F369511 369511u --- NO COMMENTS
F369512 369512u --- NO COMMENTS
F369513 369513u --- NO COMMENTS
F369514 369514u --- NO COMMENTS
F369515 369515u --- NO COMMENTS
F369516 369516u --- NO COMMENTS
F369517 369517u --- NO COMMENTS
F369518 369518u --- NO COMMENTS
F369519 369519u --- NO COMMENTS
F369544 369544u --- NO COMMENTS
F369545 369545u --- NO COMMENTS
F369546 369546u --- NO COMMENTS
F369547 369547u --- NO COMMENTS
F369548 369548u --- NO COMMENTS
F369549 369549u --- NO COMMENTS
F369550 369550u --- NO COMMENTS
F369551 369551u --- NO COMMENTS
F369552 369552u --- NO COMMENTS
F369553 369553u --- NO COMMENTS
F369554 369554u --- NO COMMENTS
F369555 369555u --- NO COMMENTS
F369556 369556u --- NO COMMENTS
F369557 369557u --- NO COMMENTS
F369558 369558u --- NO COMMENTS
F369559 369559u --- NO COMMENTS
F369632 369632u --- NO COMMENTS
F369633 369633u --- NO COMMENTS
F369634 369634u --- NO COMMENTS
F369635 369635u --- NO COMMENTS
F369636 369636u --- NO COMMENTS
F369637 369637u --- NO COMMENTS
F369638 369638u --- NO COMMENTS
F369639 369639u --- NO COMMENTS
F369648 369648u --- NO COMMENTS
F369649 369649u --- NO COMMENTS
F369650 369650u --- NO COMMENTS
F369651 369651u --- NO COMMENTS
F369652 369652u --- NO COMMENTS
F369653 369653u --- NO COMMENTS
F369654 369654u --- NO COMMENTS
F369655 369655u --- NO COMMENTS
F369656 369656u --- NO COMMENTS
F369657 369657u --- NO COMMENTS
F369658 369658u --- NO COMMENTS
F369659 369659u --- NO COMMENTS
F369660 369660u --- NO COMMENTS
F369661 369661u --- NO COMMENTS
F369662 369662u --- NO COMMENTS
F369663 369663u --- NO COMMENTS
F369664 369664u --- NO COMMENTS
F369665 369665u --- NO COMMENTS
F369666 369666u --- NO COMMENTS
F369667 369667u --- NO COMMENTS
F369668 369668u --- NO COMMENTS
F369669 369669u --- NO COMMENTS
F369670 369670u --- NO COMMENTS
F369671 369671u --- NO COMMENTS
F369672 369672u --- NO COMMENTS
F369673 369673u --- NO COMMENTS
F369674 369674u --- NO COMMENTS
F369675 369675u --- NO COMMENTS
F369676 369676u --- NO COMMENTS
F369677 369677u --- NO COMMENTS
F369678 369678u --- NO COMMENTS
F369679 369679u --- NO COMMENTS
F369680 369680u --- NO COMMENTS
F369681 369681u --- NO COMMENTS
F369682 369682u --- NO COMMENTS
F369683 369683u --- NO COMMENTS
F369684 369684u --- NO COMMENTS
F369685 369685u --- NO COMMENTS
F369686 369686u --- NO COMMENTS
F369687 369687u --- NO COMMENTS
F369712 369712u --- NO COMMENTS
F369713 369713u --- NO COMMENTS
F369714 369714u --- NO COMMENTS
F369715 369715u --- NO COMMENTS
F369716 369716u --- NO COMMENTS
F369717 369717u --- NO COMMENTS
F369718 369718u --- NO COMMENTS
F369719 369719u --- NO COMMENTS
F369720 369720u --- NO COMMENTS
F369721 369721u --- NO COMMENTS
F369722 369722u --- NO COMMENTS
F369723 369723u --- NO COMMENTS
F369724 369724u --- NO COMMENTS
F369725 369725u --- NO COMMENTS
F369726 369726u --- NO COMMENTS
F369727 369727u --- NO COMMENTS
F369800 369800u --- NO COMMENTS
F369801 369801u --- NO COMMENTS
F369802 369802u --- NO COMMENTS
F369803 369803u --- NO COMMENTS
F369804 369804u --- NO COMMENTS
F369805 369805u --- NO COMMENTS
F369806 369806u --- NO COMMENTS
F369807 369807u --- NO COMMENTS
F369816 369816u --- NO COMMENTS
F369817 369817u --- NO COMMENTS
F369818 369818u --- NO COMMENTS
F369819 369819u --- NO COMMENTS
F369820 369820u --- NO COMMENTS
F369821 369821u --- NO COMMENTS
F369822 369822u --- NO COMMENTS
F369823 369823u --- NO COMMENTS
F369824 369824u --- NO COMMENTS
F369825 369825u --- NO COMMENTS
F369826 369826u --- NO COMMENTS
F369827 369827u --- NO COMMENTS
F369828 369828u --- NO COMMENTS
F369829 369829u --- NO COMMENTS
F369830 369830u --- NO COMMENTS
F369831 369831u --- NO COMMENTS
F369832 369832u --- NO COMMENTS
F369833 369833u --- NO COMMENTS
F369834 369834u --- NO COMMENTS
F369835 369835u --- NO COMMENTS
F369836 369836u --- NO COMMENTS
F369837 369837u --- NO COMMENTS
F369838 369838u --- NO COMMENTS
F369839 369839u --- NO COMMENTS
F369840 369840u --- NO COMMENTS
F369841 369841u --- NO COMMENTS
F369842 369842u --- NO COMMENTS
F369843 369843u --- NO COMMENTS
F369844 369844u --- NO COMMENTS
F369845 369845u --- NO COMMENTS
F369846 369846u --- NO COMMENTS
F369847 369847u --- NO COMMENTS
F369848 369848u --- NO COMMENTS
F369849 369849u --- NO COMMENTS
F369850 369850u --- NO COMMENTS
F369851 369851u --- NO COMMENTS
F369852 369852u --- NO COMMENTS
F369853 369853u --- NO COMMENTS
F369854 369854u --- NO COMMENTS
F369855 369855u --- NO COMMENTS
F369880 369880u --- NO COMMENTS
F369881 369881u --- NO COMMENTS
F369882 369882u --- NO COMMENTS
F369883 369883u --- NO COMMENTS
F369884 369884u --- NO COMMENTS
F369885 369885u --- NO COMMENTS
F369886 369886u --- NO COMMENTS
F369887 369887u --- NO COMMENTS
F369888 369888u --- NO COMMENTS
F369889 369889u --- NO COMMENTS
F369890 369890u --- NO COMMENTS
F369891 369891u --- NO COMMENTS
F369892 369892u --- NO COMMENTS
F369893 369893u --- NO COMMENTS
F369894 369894u --- NO COMMENTS
F369895 369895u --- NO COMMENTS
F369968 369968u --- NO COMMENTS
F369969 369969u --- NO COMMENTS
F369970 369970u --- NO COMMENTS
F369971 369971u --- NO COMMENTS
F369972 369972u --- NO COMMENTS
F369973 369973u --- NO COMMENTS
F369974 369974u --- NO COMMENTS
F369975 369975u --- NO COMMENTS
F369984 369984u --- NO COMMENTS
F369985 369985u --- NO COMMENTS
F369986 369986u --- NO COMMENTS
F369987 369987u --- NO COMMENTS
F369988 369988u --- NO COMMENTS
F369989 369989u --- NO COMMENTS
F369990 369990u --- NO COMMENTS
F369991 369991u --- NO COMMENTS
F369992 369992u --- NO COMMENTS
F369993 369993u --- NO COMMENTS
F369994 369994u --- NO COMMENTS
F369995 369995u --- NO COMMENTS
F369996 369996u --- NO COMMENTS
F369997 369997u --- NO COMMENTS
F369998 369998u --- NO COMMENTS
F369999 369999u --- NO COMMENTS
F370000 370000u --- NO COMMENTS
F370001 370001u --- NO COMMENTS
F370002 370002u --- NO COMMENTS
F370003 370003u --- NO COMMENTS
F370004 370004u --- NO COMMENTS
F370005 370005u --- NO COMMENTS
F370006 370006u --- NO COMMENTS
F370007 370007u --- NO COMMENTS
F370008 370008u --- NO COMMENTS
F370009 370009u --- NO COMMENTS
F370010 370010u --- NO COMMENTS
F370011 370011u --- NO COMMENTS
F370012 370012u --- NO COMMENTS
F370013 370013u --- NO COMMENTS
F370014 370014u --- NO COMMENTS
F370015 370015u --- NO COMMENTS
F370016 370016u --- NO COMMENTS
F370017 370017u --- NO COMMENTS
F370018 370018u --- NO COMMENTS
F370019 370019u --- NO COMMENTS
F370020 370020u --- NO COMMENTS
F370021 370021u --- NO COMMENTS
F370022 370022u --- NO COMMENTS
F370023 370023u --- NO COMMENTS
F370048 370048u --- NO COMMENTS
F370049 370049u --- NO COMMENTS
F370050 370050u --- NO COMMENTS
F370051 370051u --- NO COMMENTS
F370052 370052u --- NO COMMENTS
F370053 370053u --- NO COMMENTS
F370054 370054u --- NO COMMENTS
F370055 370055u --- NO COMMENTS
F370056 370056u --- NO COMMENTS
F370057 370057u --- NO COMMENTS
F370058 370058u --- NO COMMENTS
F370059 370059u --- NO COMMENTS
F370060 370060u --- NO COMMENTS
F370061 370061u --- NO COMMENTS
F370062 370062u --- NO COMMENTS
F370063 370063u --- NO COMMENTS
F0372 372u --- NO COMMENTS
F373200 373200u --- NO COMMENTS
F373201 373201u --- NO COMMENTS
F373202 373202u --- NO COMMENTS
F373203 373203u --- NO COMMENTS
F373204 373204u --- NO COMMENTS
F373205 373205u --- NO COMMENTS
F373206 373206u --- NO COMMENTS
F373207 373207u --- NO COMMENTS
F373216 373216u --- NO COMMENTS
F373217 373217u --- NO COMMENTS
F373218 373218u --- NO COMMENTS
F373219 373219u --- NO COMMENTS
F373220 373220u --- NO COMMENTS
F373221 373221u --- NO COMMENTS
F373222 373222u --- NO COMMENTS
F373223 373223u --- NO COMMENTS
F373224 373224u --- NO COMMENTS
F373225 373225u --- NO COMMENTS
F373226 373226u --- NO COMMENTS
F373227 373227u --- NO COMMENTS
F373228 373228u --- NO COMMENTS
F373229 373229u --- NO COMMENTS
F373230 373230u --- NO COMMENTS
F373231 373231u --- NO COMMENTS
F373232 373232u --- NO COMMENTS
F373233 373233u --- NO COMMENTS
F373234 373234u --- NO COMMENTS
F373235 373235u --- NO COMMENTS
F373236 373236u --- NO COMMENTS
F373237 373237u --- NO COMMENTS
F373238 373238u --- NO COMMENTS
F373239 373239u --- NO COMMENTS
F373240 373240u --- NO COMMENTS
F373241 373241u --- NO COMMENTS
F373242 373242u --- NO COMMENTS
F373243 373243u --- NO COMMENTS
F373244 373244u --- NO COMMENTS
F373245 373245u --- NO COMMENTS
F373246 373246u --- NO COMMENTS
F373247 373247u --- NO COMMENTS
F373248 373248u --- NO COMMENTS
F373249 373249u --- NO COMMENTS
F373250 373250u --- NO COMMENTS
F373251 373251u --- NO COMMENTS
F373252 373252u --- NO COMMENTS
F373253 373253u --- NO COMMENTS
F373254 373254u --- NO COMMENTS
F373255 373255u --- NO COMMENTS
F373280 373280u --- NO COMMENTS
F373281 373281u --- NO COMMENTS
F373282 373282u --- NO COMMENTS
F373283 373283u --- NO COMMENTS
F373284 373284u --- NO COMMENTS
F373285 373285u --- NO COMMENTS
F373286 373286u --- NO COMMENTS
F373287 373287u --- NO COMMENTS
F373288 373288u --- NO COMMENTS
F373289 373289u --- NO COMMENTS
F373290 373290u --- NO COMMENTS
F373291 373291u --- NO COMMENTS
F373292 373292u --- NO COMMENTS
F373293 373293u --- NO COMMENTS
F373294 373294u --- NO COMMENTS
F373295 373295u --- NO COMMENTS
F373368 373368u --- NO COMMENTS
F373369 373369u --- NO COMMENTS
F373370 373370u --- NO COMMENTS
F373371 373371u --- NO COMMENTS
F373372 373372u --- NO COMMENTS
F373373 373373u --- NO COMMENTS
F373374 373374u --- NO COMMENTS
F373375 373375u --- NO COMMENTS
F373376 373376u --- NO COMMENTS
F373377 373377u --- NO COMMENTS
F373378 373378u --- NO COMMENTS
F373379 373379u --- NO COMMENTS
F373380 373380u --- NO COMMENTS
F373381 373381u --- NO COMMENTS
F373382 373382u --- NO COMMENTS
F373383 373383u --- NO COMMENTS
F373384 373384u --- NO COMMENTS
F373385 373385u --- NO COMMENTS
F373386 373386u --- NO COMMENTS
F373387 373387u --- NO COMMENTS
F373388 373388u --- NO COMMENTS
F373389 373389u --- NO COMMENTS
F373390 373390u --- NO COMMENTS
F373391 373391u --- NO COMMENTS
F373392 373392u --- NO COMMENTS
F373393 373393u --- NO COMMENTS
F373394 373394u --- NO COMMENTS
F373395 373395u --- NO COMMENTS
F373396 373396u --- NO COMMENTS
F373397 373397u --- NO COMMENTS
F373398 373398u --- NO COMMENTS
F373399 373399u --- NO COMMENTS
F373432 373432u --- NO COMMENTS
F373433 373433u --- NO COMMENTS
F373434 373434u --- NO COMMENTS
F373435 373435u --- NO COMMENTS
F373436 373436u --- NO COMMENTS
F373437 373437u --- NO COMMENTS
F373438 373438u --- NO COMMENTS
F373439 373439u --- NO COMMENTS
F373488 373488u --- NO COMMENTS
F373489 373489u --- NO COMMENTS
F373490 373490u --- NO COMMENTS
F373491 373491u --- NO COMMENTS
F373492 373492u --- NO COMMENTS
F373493 373493u --- NO COMMENTS
F373494 373494u --- NO COMMENTS
F373495 373495u --- NO COMMENTS
F373504 373504u --- NO COMMENTS
F373505 373505u --- NO COMMENTS
F373506 373506u --- NO COMMENTS
F373507 373507u --- NO COMMENTS
F373508 373508u --- NO COMMENTS
F373509 373509u --- NO COMMENTS
F373510 373510u --- NO COMMENTS
F373511 373511u --- NO COMMENTS
F373512 373512u --- NO COMMENTS
F373513 373513u --- NO COMMENTS
F373514 373514u --- NO COMMENTS
F373515 373515u --- NO COMMENTS
F373516 373516u --- NO COMMENTS
F373517 373517u --- NO COMMENTS
F373518 373518u --- NO COMMENTS
F373519 373519u --- NO COMMENTS
F373520 373520u --- NO COMMENTS
F373521 373521u --- NO COMMENTS
F373522 373522u --- NO COMMENTS
F373523 373523u --- NO COMMENTS
F373524 373524u --- NO COMMENTS
F373525 373525u --- NO COMMENTS
F373526 373526u --- NO COMMENTS
F373527 373527u --- NO COMMENTS
F373528 373528u --- NO COMMENTS
F373529 373529u --- NO COMMENTS
F373530 373530u --- NO COMMENTS
F373531 373531u --- NO COMMENTS
F373532 373532u --- NO COMMENTS
F373533 373533u --- NO COMMENTS
F373534 373534u --- NO COMMENTS
F373535 373535u --- NO COMMENTS
F373536 373536u --- NO COMMENTS
F373537 373537u --- NO COMMENTS
F373538 373538u --- NO COMMENTS
F373539 373539u --- NO COMMENTS
F373540 373540u --- NO COMMENTS
F373541 373541u --- NO COMMENTS
F373542 373542u --- NO COMMENTS
F373543 373543u --- NO COMMENTS
F373568 373568u --- NO COMMENTS
F373569 373569u --- NO COMMENTS
F373570 373570u --- NO COMMENTS
F373571 373571u --- NO COMMENTS
F373572 373572u --- NO COMMENTS
F373573 373573u --- NO COMMENTS
F373574 373574u --- NO COMMENTS
F373575 373575u --- NO COMMENTS
F373576 373576u --- NO COMMENTS
F373577 373577u --- NO COMMENTS
F373578 373578u --- NO COMMENTS
F373579 373579u --- NO COMMENTS
F373580 373580u --- NO COMMENTS
F373581 373581u --- NO COMMENTS
F373582 373582u --- NO COMMENTS
F373583 373583u --- NO COMMENTS
F373656 373656u --- NO COMMENTS
F373657 373657u --- NO COMMENTS
F373658 373658u --- NO COMMENTS
F373659 373659u --- NO COMMENTS
F373660 373660u --- NO COMMENTS
F373661 373661u --- NO COMMENTS
F373662 373662u --- NO COMMENTS
F373663 373663u --- NO COMMENTS
F373664 373664u --- NO COMMENTS
F373665 373665u --- NO COMMENTS
F373666 373666u --- NO COMMENTS
F373667 373667u --- NO COMMENTS
F373668 373668u --- NO COMMENTS
F373669 373669u --- NO COMMENTS
F373670 373670u --- NO COMMENTS
F373671 373671u --- NO COMMENTS
F373672 373672u --- NO COMMENTS
F373673 373673u --- NO COMMENTS
F373674 373674u --- NO COMMENTS
F373675 373675u --- NO COMMENTS
F373676 373676u --- NO COMMENTS
F373677 373677u --- NO COMMENTS
F373678 373678u --- NO COMMENTS
F373679 373679u --- NO COMMENTS
F373680 373680u --- NO COMMENTS
F373681 373681u --- NO COMMENTS
F373682 373682u --- NO COMMENTS
F373683 373683u --- NO COMMENTS
F373684 373684u --- NO COMMENTS
F373685 373685u --- NO COMMENTS
F373686 373686u --- NO COMMENTS
F373687 373687u --- NO COMMENTS
F373720 373720u --- NO COMMENTS
F373721 373721u --- NO COMMENTS
F373722 373722u --- NO COMMENTS
F373723 373723u --- NO COMMENTS
F373724 373724u --- NO COMMENTS
F373725 373725u --- NO COMMENTS
F373726 373726u --- NO COMMENTS
F373727 373727u --- NO COMMENTS
F375424 375424u --- NO COMMENTS
F375425 375425u --- NO COMMENTS
F375426 375426u --- NO COMMENTS
F375427 375427u --- NO COMMENTS
F375428 375428u --- NO COMMENTS
F375429 375429u --- NO COMMENTS
F375430 375430u --- NO COMMENTS
F375431 375431u --- NO COMMENTS
F375440 375440u --- NO COMMENTS
F375441 375441u --- NO COMMENTS
F375442 375442u --- NO COMMENTS
F375443 375443u --- NO COMMENTS
F375444 375444u --- NO COMMENTS
F375445 375445u --- NO COMMENTS
F375446 375446u --- NO COMMENTS
F375447 375447u --- NO COMMENTS
F375448 375448u --- NO COMMENTS
F375449 375449u --- NO COMMENTS
F375450 375450u --- NO COMMENTS
F375451 375451u --- NO COMMENTS
F375452 375452u --- NO COMMENTS
F375453 375453u --- NO COMMENTS
F375454 375454u --- NO COMMENTS
F375455 375455u --- NO COMMENTS
F375456 375456u --- NO COMMENTS
F375457 375457u --- NO COMMENTS
F375458 375458u --- NO COMMENTS
F375459 375459u --- NO COMMENTS
F375460 375460u --- NO COMMENTS
F375461 375461u --- NO COMMENTS
F375462 375462u --- NO COMMENTS
F375463 375463u --- NO COMMENTS
F375464 375464u --- NO COMMENTS
F375465 375465u --- NO COMMENTS
F375466 375466u --- NO COMMENTS
F375467 375467u --- NO COMMENTS
F375468 375468u --- NO COMMENTS
F375469 375469u --- NO COMMENTS
F375470 375470u --- NO COMMENTS
F375471 375471u --- NO COMMENTS
F375472 375472u --- NO COMMENTS
F375473 375473u --- NO COMMENTS
F375474 375474u --- NO COMMENTS
F375475 375475u --- NO COMMENTS
F375476 375476u --- NO COMMENTS
F375477 375477u --- NO COMMENTS
F375478 375478u --- NO COMMENTS
F375479 375479u --- NO COMMENTS
F375504 375504u --- NO COMMENTS
F375505 375505u --- NO COMMENTS
F375506 375506u --- NO COMMENTS
F375507 375507u --- NO COMMENTS
F375508 375508u --- NO COMMENTS
F375509 375509u --- NO COMMENTS
F375510 375510u --- NO COMMENTS
F375511 375511u --- NO COMMENTS
F375512 375512u --- NO COMMENTS
F375513 375513u --- NO COMMENTS
F375514 375514u --- NO COMMENTS
F375515 375515u --- NO COMMENTS
F375516 375516u --- NO COMMENTS
F375517 375517u --- NO COMMENTS
F375518 375518u --- NO COMMENTS
F375519 375519u --- NO COMMENTS
F375592 375592u --- NO COMMENTS
F375593 375593u --- NO COMMENTS
F375594 375594u --- NO COMMENTS
F375595 375595u --- NO COMMENTS
F375596 375596u --- NO COMMENTS
F375597 375597u --- NO COMMENTS
F375598 375598u --- NO COMMENTS
F375599 375599u --- NO COMMENTS
F375608 375608u --- NO COMMENTS
F375609 375609u --- NO COMMENTS
F375610 375610u --- NO COMMENTS
F375611 375611u --- NO COMMENTS
F375612 375612u --- NO COMMENTS
F375613 375613u --- NO COMMENTS
F375614 375614u --- NO COMMENTS
F375615 375615u --- NO COMMENTS
F375616 375616u --- NO COMMENTS
F375617 375617u --- NO COMMENTS
F375618 375618u --- NO COMMENTS
F375619 375619u --- NO COMMENTS
F375620 375620u --- NO COMMENTS
F375621 375621u --- NO COMMENTS
F375622 375622u --- NO COMMENTS
F375623 375623u --- NO COMMENTS
F375624 375624u --- NO COMMENTS
F375625 375625u --- NO COMMENTS
F375626 375626u --- NO COMMENTS
F375627 375627u --- NO COMMENTS
F375628 375628u --- NO COMMENTS
F375629 375629u --- NO COMMENTS
F375630 375630u --- NO COMMENTS
F375631 375631u --- NO COMMENTS
F375632 375632u --- NO COMMENTS
F375633 375633u --- NO COMMENTS
F375634 375634u --- NO COMMENTS
F375635 375635u --- NO COMMENTS
F375636 375636u --- NO COMMENTS
F375637 375637u --- NO COMMENTS
F375638 375638u --- NO COMMENTS
F375639 375639u --- NO COMMENTS
F375640 375640u --- NO COMMENTS
F375641 375641u --- NO COMMENTS
F375642 375642u --- NO COMMENTS
F375643 375643u --- NO COMMENTS
F375644 375644u --- NO COMMENTS
F375645 375645u --- NO COMMENTS
F375646 375646u --- NO COMMENTS
F375647 375647u --- NO COMMENTS
F375672 375672u --- NO COMMENTS
F375673 375673u --- NO COMMENTS
F375674 375674u --- NO COMMENTS
F375675 375675u --- NO COMMENTS
F375676 375676u --- NO COMMENTS
F375677 375677u --- NO COMMENTS
F375678 375678u --- NO COMMENTS
F375679 375679u --- NO COMMENTS
F375680 375680u --- NO COMMENTS
F375681 375681u --- NO COMMENTS
F375682 375682u --- NO COMMENTS
F375683 375683u --- NO COMMENTS
F375684 375684u --- NO COMMENTS
F375685 375685u --- NO COMMENTS
F375686 375686u --- NO COMMENTS
F375687 375687u --- NO COMMENTS
F375760 375760u --- NO COMMENTS
F375761 375761u --- NO COMMENTS
F375762 375762u --- NO COMMENTS
F375763 375763u --- NO COMMENTS
F375764 375764u --- NO COMMENTS
F375765 375765u --- NO COMMENTS
F375766 375766u --- NO COMMENTS
F375767 375767u --- NO COMMENTS
F375776 375776u --- NO COMMENTS
F375777 375777u --- NO COMMENTS
F375778 375778u --- NO COMMENTS
F375779 375779u --- NO COMMENTS
F375780 375780u --- NO COMMENTS
F375781 375781u --- NO COMMENTS
F375782 375782u --- NO COMMENTS
F375783 375783u --- NO COMMENTS
F375784 375784u --- NO COMMENTS
F375785 375785u --- NO COMMENTS
F375786 375786u --- NO COMMENTS
F375787 375787u --- NO COMMENTS
F375788 375788u --- NO COMMENTS
F375789 375789u --- NO COMMENTS
F375790 375790u --- NO COMMENTS
F375791 375791u --- NO COMMENTS
F375792 375792u --- NO COMMENTS
F375793 375793u --- NO COMMENTS
F375794 375794u --- NO COMMENTS
F375795 375795u --- NO COMMENTS
F375796 375796u --- NO COMMENTS
F375797 375797u --- NO COMMENTS
F375798 375798u --- NO COMMENTS
F375799 375799u --- NO COMMENTS
F375800 375800u --- NO COMMENTS
F375801 375801u --- NO COMMENTS
F375802 375802u --- NO COMMENTS
F375803 375803u --- NO COMMENTS
F375804 375804u --- NO COMMENTS
F375805 375805u --- NO COMMENTS
F375806 375806u --- NO COMMENTS
F375807 375807u --- NO COMMENTS
F375808 375808u --- NO COMMENTS
F375809 375809u --- NO COMMENTS
F375810 375810u --- NO COMMENTS
F375811 375811u --- NO COMMENTS
F375812 375812u --- NO COMMENTS
F375813 375813u --- NO COMMENTS
F375814 375814u --- NO COMMENTS
F375815 375815u --- NO COMMENTS
F375840 375840u --- NO COMMENTS
F375841 375841u --- NO COMMENTS
F375842 375842u --- NO COMMENTS
F375843 375843u --- NO COMMENTS
F375844 375844u --- NO COMMENTS
F375845 375845u --- NO COMMENTS
F375846 375846u --- NO COMMENTS
F375847 375847u --- NO COMMENTS
F375848 375848u --- NO COMMENTS
F375849 375849u --- NO COMMENTS
F375850 375850u --- NO COMMENTS
F375851 375851u --- NO COMMENTS
F375852 375852u --- NO COMMENTS
F375853 375853u --- NO COMMENTS
F375854 375854u --- NO COMMENTS
F375855 375855u --- NO COMMENTS
F375928 375928u --- NO COMMENTS
F375929 375929u --- NO COMMENTS
F375930 375930u --- NO COMMENTS
F375931 375931u --- NO COMMENTS
F375932 375932u --- NO COMMENTS
F375933 375933u --- NO COMMENTS
F375934 375934u --- NO COMMENTS
F375935 375935u --- NO COMMENTS
F375944 375944u --- NO COMMENTS
F375945 375945u --- NO COMMENTS
F375946 375946u --- NO COMMENTS
F375947 375947u --- NO COMMENTS
F375948 375948u --- NO COMMENTS
F375949 375949u --- NO COMMENTS
F375950 375950u --- NO COMMENTS
F375951 375951u --- NO COMMENTS
F375952 375952u --- NO COMMENTS
F375953 375953u --- NO COMMENTS
F375954 375954u --- NO COMMENTS
F375955 375955u --- NO COMMENTS
F375956 375956u --- NO COMMENTS
F375957 375957u --- NO COMMENTS
F375958 375958u --- NO COMMENTS
F375959 375959u --- NO COMMENTS
F375960 375960u --- NO COMMENTS
F375961 375961u --- NO COMMENTS
F375962 375962u --- NO COMMENTS
F375963 375963u --- NO COMMENTS
F375964 375964u --- NO COMMENTS
F375965 375965u --- NO COMMENTS
F375966 375966u --- NO COMMENTS
F375967 375967u --- NO COMMENTS
F375968 375968u --- NO COMMENTS
F375969 375969u --- NO COMMENTS
F375970 375970u --- NO COMMENTS
F375971 375971u --- NO COMMENTS
F375972 375972u --- NO COMMENTS
F375973 375973u --- NO COMMENTS
F375974 375974u --- NO COMMENTS
F375975 375975u --- NO COMMENTS
F375976 375976u --- NO COMMENTS
F375977 375977u --- NO COMMENTS
F375978 375978u --- NO COMMENTS
F375979 375979u --- NO COMMENTS
F375980 375980u --- NO COMMENTS
F375981 375981u --- NO COMMENTS
F375982 375982u --- NO COMMENTS
F375983 375983u --- NO COMMENTS
F0375 375u --- NO COMMENTS
F376008 376008u --- NO COMMENTS
F376009 376009u --- NO COMMENTS
F376010 376010u --- NO COMMENTS
F376011 376011u --- NO COMMENTS
F376012 376012u --- NO COMMENTS
F376013 376013u --- NO COMMENTS
F376014 376014u --- NO COMMENTS
F376015 376015u --- NO COMMENTS
F376016 376016u --- NO COMMENTS
F376017 376017u --- NO COMMENTS
F376018 376018u --- NO COMMENTS
F376019 376019u --- NO COMMENTS
F376020 376020u --- NO COMMENTS
F376021 376021u --- NO COMMENTS
F376022 376022u --- NO COMMENTS
F376023 376023u --- NO COMMENTS
F376096 376096u --- NO COMMENTS
F376097 376097u --- NO COMMENTS
F376098 376098u --- NO COMMENTS
F376099 376099u --- NO COMMENTS
F376100 376100u --- NO COMMENTS
F376101 376101u --- NO COMMENTS
F376102 376102u --- NO COMMENTS
F376103 376103u --- NO COMMENTS
F376112 376112u --- NO COMMENTS
F376113 376113u --- NO COMMENTS
F376114 376114u --- NO COMMENTS
F376115 376115u --- NO COMMENTS
F376116 376116u --- NO COMMENTS
F376117 376117u --- NO COMMENTS
F376118 376118u --- NO COMMENTS
F376119 376119u --- NO COMMENTS
F376120 376120u --- NO COMMENTS
F376121 376121u --- NO COMMENTS
F376122 376122u --- NO COMMENTS
F376123 376123u --- NO COMMENTS
F376124 376124u --- NO COMMENTS
F376125 376125u --- NO COMMENTS
F376126 376126u --- NO COMMENTS
F376127 376127u --- NO COMMENTS
F376128 376128u --- NO COMMENTS
F376129 376129u --- NO COMMENTS
F376130 376130u --- NO COMMENTS
F376131 376131u --- NO COMMENTS
F376132 376132u --- NO COMMENTS
F376133 376133u --- NO COMMENTS
F376134 376134u --- NO COMMENTS
F376135 376135u --- NO COMMENTS
F376136 376136u --- NO COMMENTS
F376137 376137u --- NO COMMENTS
F376138 376138u --- NO COMMENTS
F376139 376139u --- NO COMMENTS
F376140 376140u --- NO COMMENTS
F376141 376141u --- NO COMMENTS
F376142 376142u --- NO COMMENTS
F376143 376143u --- NO COMMENTS
F376144 376144u --- NO COMMENTS
F376145 376145u --- NO COMMENTS
F376146 376146u --- NO COMMENTS
F376147 376147u --- NO COMMENTS
F376148 376148u --- NO COMMENTS
F376149 376149u --- NO COMMENTS
F376150 376150u --- NO COMMENTS
F376151 376151u --- NO COMMENTS
F376176 376176u --- NO COMMENTS
F376177 376177u --- NO COMMENTS
F376178 376178u --- NO COMMENTS
F376179 376179u --- NO COMMENTS
F376180 376180u --- NO COMMENTS
F376181 376181u --- NO COMMENTS
F376182 376182u --- NO COMMENTS
F376183 376183u --- NO COMMENTS
F376184 376184u --- NO COMMENTS
F376185 376185u --- NO COMMENTS
F376186 376186u --- NO COMMENTS
F376187 376187u --- NO COMMENTS
F376188 376188u --- NO COMMENTS
F376189 376189u --- NO COMMENTS
F376190 376190u --- NO COMMENTS
F376191 376191u --- NO COMMENTS
F376264 376264u --- NO COMMENTS
F376265 376265u --- NO COMMENTS
F376266 376266u --- NO COMMENTS
F376267 376267u --- NO COMMENTS
F376268 376268u --- NO COMMENTS
F376269 376269u --- NO COMMENTS
F376270 376270u --- NO COMMENTS
F376271 376271u --- NO COMMENTS
F376280 376280u --- NO COMMENTS
F376281 376281u --- NO COMMENTS
F376282 376282u --- NO COMMENTS
F376283 376283u --- NO COMMENTS
F376284 376284u --- NO COMMENTS
F376285 376285u --- NO COMMENTS
F376286 376286u --- NO COMMENTS
F376287 376287u --- NO COMMENTS
F376288 376288u --- NO COMMENTS
F376289 376289u --- NO COMMENTS
F376290 376290u --- NO COMMENTS
F376291 376291u --- NO COMMENTS
F376292 376292u --- NO COMMENTS
F376293 376293u --- NO COMMENTS
F376294 376294u --- NO COMMENTS
F376295 376295u --- NO COMMENTS
F376296 376296u --- NO COMMENTS
F376297 376297u --- NO COMMENTS
F376298 376298u --- NO COMMENTS
F376299 376299u --- NO COMMENTS
F376300 376300u --- NO COMMENTS
F376301 376301u --- NO COMMENTS
F376302 376302u --- NO COMMENTS
F376303 376303u --- NO COMMENTS
F376304 376304u --- NO COMMENTS
F376305 376305u --- NO COMMENTS
F376306 376306u --- NO COMMENTS
F376307 376307u --- NO COMMENTS
F376308 376308u --- NO COMMENTS
F376309 376309u --- NO COMMENTS
F376310 376310u --- NO COMMENTS
F376311 376311u --- NO COMMENTS
F376312 376312u --- NO COMMENTS
F376313 376313u --- NO COMMENTS
F376314 376314u --- NO COMMENTS
F376315 376315u --- NO COMMENTS
F376316 376316u --- NO COMMENTS
F376317 376317u --- NO COMMENTS
F376318 376318u --- NO COMMENTS
F376319 376319u --- NO COMMENTS
F376344 376344u --- NO COMMENTS
F376345 376345u --- NO COMMENTS
F376346 376346u --- NO COMMENTS
F376347 376347u --- NO COMMENTS
F376348 376348u --- NO COMMENTS
F376349 376349u --- NO COMMENTS
F376350 376350u --- NO COMMENTS
F376351 376351u --- NO COMMENTS
F376352 376352u --- NO COMMENTS
F376353 376353u --- NO COMMENTS
F376354 376354u --- NO COMMENTS
F376355 376355u --- NO COMMENTS
F376356 376356u --- NO COMMENTS
F376357 376357u --- NO COMMENTS
F376358 376358u --- NO COMMENTS
F376359 376359u --- NO COMMENTS
F376432 376432u --- NO COMMENTS
F376433 376433u --- NO COMMENTS
F376434 376434u --- NO COMMENTS
F376435 376435u --- NO COMMENTS
F376436 376436u --- NO COMMENTS
F376437 376437u --- NO COMMENTS
F376438 376438u --- NO COMMENTS
F376439 376439u --- NO COMMENTS
F376448 376448u --- NO COMMENTS
F376449 376449u --- NO COMMENTS
F376450 376450u --- NO COMMENTS
F376451 376451u --- NO COMMENTS
F376452 376452u --- NO COMMENTS
F376453 376453u --- NO COMMENTS
F376454 376454u --- NO COMMENTS
F376455 376455u --- NO COMMENTS
F376456 376456u --- NO COMMENTS
F376457 376457u --- NO COMMENTS
F376458 376458u --- NO COMMENTS
F376459 376459u --- NO COMMENTS
F376460 376460u --- NO COMMENTS
F376461 376461u --- NO COMMENTS
F376462 376462u --- NO COMMENTS
F376463 376463u --- NO COMMENTS
F376464 376464u --- NO COMMENTS
F376465 376465u --- NO COMMENTS
F376466 376466u --- NO COMMENTS
F376467 376467u --- NO COMMENTS
F376468 376468u --- NO COMMENTS
F376469 376469u --- NO COMMENTS
F376470 376470u --- NO COMMENTS
F376471 376471u --- NO COMMENTS
F376472 376472u --- NO COMMENTS
F376473 376473u --- NO COMMENTS
F376474 376474u --- NO COMMENTS
F376475 376475u --- NO COMMENTS
F376476 376476u --- NO COMMENTS
F376477 376477u --- NO COMMENTS
F376478 376478u --- NO COMMENTS
F376479 376479u --- NO COMMENTS
F376480 376480u --- NO COMMENTS
F376481 376481u --- NO COMMENTS
F376482 376482u --- NO COMMENTS
F376483 376483u --- NO COMMENTS
F376484 376484u --- NO COMMENTS
F376485 376485u --- NO COMMENTS
F376486 376486u --- NO COMMENTS
F376487 376487u --- NO COMMENTS
F376512 376512u --- NO COMMENTS
F376513 376513u --- NO COMMENTS
F376514 376514u --- NO COMMENTS
F376515 376515u --- NO COMMENTS
F376516 376516u --- NO COMMENTS
F376517 376517u --- NO COMMENTS
F376518 376518u --- NO COMMENTS
F376519 376519u --- NO COMMENTS
F376520 376520u --- NO COMMENTS
F376521 376521u --- NO COMMENTS
F376522 376522u --- NO COMMENTS
F376523 376523u --- NO COMMENTS
F376524 376524u --- NO COMMENTS
F376525 376525u --- NO COMMENTS
F376526 376526u --- NO COMMENTS
F376527 376527u --- NO COMMENTS
F376600 376600u --- NO COMMENTS
F376601 376601u --- NO COMMENTS
F376602 376602u --- NO COMMENTS
F376603 376603u --- NO COMMENTS
F376604 376604u --- NO COMMENTS
F376605 376605u --- NO COMMENTS
F376606 376606u --- NO COMMENTS
F376607 376607u --- NO COMMENTS
F376616 376616u --- NO COMMENTS
F376617 376617u --- NO COMMENTS
F376618 376618u --- NO COMMENTS
F376619 376619u --- NO COMMENTS
F376620 376620u --- NO COMMENTS
F376621 376621u --- NO COMMENTS
F376622 376622u --- NO COMMENTS
F376623 376623u --- NO COMMENTS
F376624 376624u --- NO COMMENTS
F376625 376625u --- NO COMMENTS
F376626 376626u --- NO COMMENTS
F376627 376627u --- NO COMMENTS
F376628 376628u --- NO COMMENTS
F376629 376629u --- NO COMMENTS
F376630 376630u --- NO COMMENTS
F376631 376631u --- NO COMMENTS
F376632 376632u --- NO COMMENTS
F376633 376633u --- NO COMMENTS
F376634 376634u --- NO COMMENTS
F376635 376635u --- NO COMMENTS
F376636 376636u --- NO COMMENTS
F376637 376637u --- NO COMMENTS
F376638 376638u --- NO COMMENTS
F376639 376639u --- NO COMMENTS
F376640 376640u --- NO COMMENTS
F376641 376641u --- NO COMMENTS
F376642 376642u --- NO COMMENTS
F376643 376643u --- NO COMMENTS
F376644 376644u --- NO COMMENTS
F376645 376645u --- NO COMMENTS
F376646 376646u --- NO COMMENTS
F376647 376647u --- NO COMMENTS
F376648 376648u --- NO COMMENTS
F376649 376649u --- NO COMMENTS
F376650 376650u --- NO COMMENTS
F376651 376651u --- NO COMMENTS
F376652 376652u --- NO COMMENTS
F376653 376653u --- NO COMMENTS
F376654 376654u --- NO COMMENTS
F376655 376655u --- NO COMMENTS
F376680 376680u --- NO COMMENTS
F376681 376681u --- NO COMMENTS
F376682 376682u --- NO COMMENTS
F376683 376683u --- NO COMMENTS
F376684 376684u --- NO COMMENTS
F376685 376685u --- NO COMMENTS
F376686 376686u --- NO COMMENTS
F376687 376687u --- NO COMMENTS
F376688 376688u --- NO COMMENTS
F376689 376689u --- NO COMMENTS
F376690 376690u --- NO COMMENTS
F376691 376691u --- NO COMMENTS
F376692 376692u --- NO COMMENTS
F376693 376693u --- NO COMMENTS
F376694 376694u --- NO COMMENTS
F376695 376695u --- NO COMMENTS
F376768 376768u --- NO COMMENTS
F376769 376769u --- NO COMMENTS
F376770 376770u --- NO COMMENTS
F376771 376771u --- NO COMMENTS
F376772 376772u --- NO COMMENTS
F376773 376773u --- NO COMMENTS
F376774 376774u --- NO COMMENTS
F376775 376775u --- NO COMMENTS
F376784 376784u --- NO COMMENTS
F376785 376785u --- NO COMMENTS
F376786 376786u --- NO COMMENTS
F376787 376787u --- NO COMMENTS
F376788 376788u --- NO COMMENTS
F376789 376789u --- NO COMMENTS
F376790 376790u --- NO COMMENTS
F376791 376791u --- NO COMMENTS
F376792 376792u --- NO COMMENTS
F376793 376793u --- NO COMMENTS
F376794 376794u --- NO COMMENTS
F376795 376795u --- NO COMMENTS
F376796 376796u --- NO COMMENTS
F376797 376797u --- NO COMMENTS
F376798 376798u --- NO COMMENTS
F376799 376799u --- NO COMMENTS
F376800 376800u --- NO COMMENTS
F376801 376801u --- NO COMMENTS
F376802 376802u --- NO COMMENTS
F376803 376803u --- NO COMMENTS
F376804 376804u --- NO COMMENTS
F376805 376805u --- NO COMMENTS
F376806 376806u --- NO COMMENTS
F376807 376807u --- NO COMMENTS
F376808 376808u --- NO COMMENTS
F376809 376809u --- NO COMMENTS
F376810 376810u --- NO COMMENTS
F376811 376811u --- NO COMMENTS
F376812 376812u --- NO COMMENTS
F376813 376813u --- NO COMMENTS
F376814 376814u --- NO COMMENTS
F376815 376815u --- NO COMMENTS
F376816 376816u --- NO COMMENTS
F376817 376817u --- NO COMMENTS
F376818 376818u --- NO COMMENTS
F376819 376819u --- NO COMMENTS
F376820 376820u --- NO COMMENTS
F376821 376821u --- NO COMMENTS
F376822 376822u --- NO COMMENTS
F376823 376823u --- NO COMMENTS
F376848 376848u --- NO COMMENTS
F376849 376849u --- NO COMMENTS
F376850 376850u --- NO COMMENTS
F376851 376851u --- NO COMMENTS
F376852 376852u --- NO COMMENTS
F376853 376853u --- NO COMMENTS
F376854 376854u --- NO COMMENTS
F376855 376855u --- NO COMMENTS
F376856 376856u --- NO COMMENTS
F376857 376857u --- NO COMMENTS
F376858 376858u --- NO COMMENTS
F376859 376859u --- NO COMMENTS
F376860 376860u --- NO COMMENTS
F376861 376861u --- NO COMMENTS
F376862 376862u --- NO COMMENTS
F376863 376863u --- NO COMMENTS
F376936 376936u --- NO COMMENTS
F376937 376937u --- NO COMMENTS
F376938 376938u --- NO COMMENTS
F376939 376939u --- NO COMMENTS
F376940 376940u --- NO COMMENTS
F376941 376941u --- NO COMMENTS
F376942 376942u --- NO COMMENTS
F376943 376943u --- NO COMMENTS
F376952 376952u --- NO COMMENTS
F376953 376953u --- NO COMMENTS
F376954 376954u --- NO COMMENTS
F376955 376955u --- NO COMMENTS
F376956 376956u --- NO COMMENTS
F376957 376957u --- NO COMMENTS
F376958 376958u --- NO COMMENTS
F376959 376959u --- NO COMMENTS
F376960 376960u --- NO COMMENTS
F376961 376961u --- NO COMMENTS
F376962 376962u --- NO COMMENTS
F376963 376963u --- NO COMMENTS
F376964 376964u --- NO COMMENTS
F376965 376965u --- NO COMMENTS
F376966 376966u --- NO COMMENTS
F376967 376967u --- NO COMMENTS
F376968 376968u --- NO COMMENTS
F376969 376969u --- NO COMMENTS
F376970 376970u --- NO COMMENTS
F376971 376971u --- NO COMMENTS
F376972 376972u --- NO COMMENTS
F376973 376973u --- NO COMMENTS
F376974 376974u --- NO COMMENTS
F376975 376975u --- NO COMMENTS
F376976 376976u --- NO COMMENTS
F376977 376977u --- NO COMMENTS
F376978 376978u --- NO COMMENTS
F376979 376979u --- NO COMMENTS
F376980 376980u --- NO COMMENTS
F376981 376981u --- NO COMMENTS
F376982 376982u --- NO COMMENTS
F376983 376983u --- NO COMMENTS
F376984 376984u --- NO COMMENTS
F376985 376985u --- NO COMMENTS
F376986 376986u --- NO COMMENTS
F376987 376987u --- NO COMMENTS
F376988 376988u --- NO COMMENTS
F376989 376989u --- NO COMMENTS
F376990 376990u --- NO COMMENTS
F376991 376991u --- NO COMMENTS
F377016 377016u --- NO COMMENTS
F377017 377017u --- NO COMMENTS
F377018 377018u --- NO COMMENTS
F377019 377019u --- NO COMMENTS
F377020 377020u --- NO COMMENTS
F377021 377021u --- NO COMMENTS
F377022 377022u --- NO COMMENTS
F377023 377023u --- NO COMMENTS
F377024 377024u --- NO COMMENTS
F377025 377025u --- NO COMMENTS
F377026 377026u --- NO COMMENTS
F377027 377027u --- NO COMMENTS
F377028 377028u --- NO COMMENTS
F377029 377029u --- NO COMMENTS
F377030 377030u --- NO COMMENTS
F377031 377031u --- NO COMMENTS
F377104 377104u --- NO COMMENTS
F377105 377105u --- NO COMMENTS
F377106 377106u --- NO COMMENTS
F377107 377107u --- NO COMMENTS
F377108 377108u --- NO COMMENTS
F377109 377109u --- NO COMMENTS
F377110 377110u --- NO COMMENTS
F377111 377111u --- NO COMMENTS
F377120 377120u --- NO COMMENTS
F377121 377121u --- NO COMMENTS
F377122 377122u --- NO COMMENTS
F377123 377123u --- NO COMMENTS
F377124 377124u --- NO COMMENTS
F377125 377125u --- NO COMMENTS
F377126 377126u --- NO COMMENTS
F377127 377127u --- NO COMMENTS
F377128 377128u --- NO COMMENTS
F377129 377129u --- NO COMMENTS
F377130 377130u --- NO COMMENTS
F377131 377131u --- NO COMMENTS
F377132 377132u --- NO COMMENTS
F377133 377133u --- NO COMMENTS
F377134 377134u --- NO COMMENTS
F377135 377135u --- NO COMMENTS
F377136 377136u --- NO COMMENTS
F377137 377137u --- NO COMMENTS
F377138 377138u --- NO COMMENTS
F377139 377139u --- NO COMMENTS
F377140 377140u --- NO COMMENTS
F377141 377141u --- NO COMMENTS
F377142 377142u --- NO COMMENTS
F377143 377143u --- NO COMMENTS
F377144 377144u --- NO COMMENTS
F377145 377145u --- NO COMMENTS
F377146 377146u --- NO COMMENTS
F377147 377147u --- NO COMMENTS
F377148 377148u --- NO COMMENTS
F377149 377149u --- NO COMMENTS
F377150 377150u --- NO COMMENTS
F377151 377151u --- NO COMMENTS
F377152 377152u --- NO COMMENTS
F377153 377153u --- NO COMMENTS
F377154 377154u --- NO COMMENTS
F377155 377155u --- NO COMMENTS
F377156 377156u --- NO COMMENTS
F377157 377157u --- NO COMMENTS
F377158 377158u --- NO COMMENTS
F377159 377159u --- NO COMMENTS
F377184 377184u --- NO COMMENTS
F377185 377185u --- NO COMMENTS
F377186 377186u --- NO COMMENTS
F377187 377187u --- NO COMMENTS
F377188 377188u --- NO COMMENTS
F377189 377189u --- NO COMMENTS
F377190 377190u --- NO COMMENTS
F377191 377191u --- NO COMMENTS
F377192 377192u --- NO COMMENTS
F377193 377193u --- NO COMMENTS
F377194 377194u --- NO COMMENTS
F377195 377195u --- NO COMMENTS
F377196 377196u --- NO COMMENTS
F377197 377197u --- NO COMMENTS
F377198 377198u --- NO COMMENTS
F377199 377199u --- NO COMMENTS
F377272 377272u --- NO COMMENTS
F377273 377273u --- NO COMMENTS
F377274 377274u --- NO COMMENTS
F377275 377275u --- NO COMMENTS
F377276 377276u --- NO COMMENTS
F377277 377277u --- NO COMMENTS
F377278 377278u --- NO COMMENTS
F377279 377279u --- NO COMMENTS
F377288 377288u --- NO COMMENTS
F377289 377289u --- NO COMMENTS
F377290 377290u --- NO COMMENTS
F377291 377291u --- NO COMMENTS
F377292 377292u --- NO COMMENTS
F377293 377293u --- NO COMMENTS
F377294 377294u --- NO COMMENTS
F377295 377295u --- NO COMMENTS
F377296 377296u --- NO COMMENTS
F377297 377297u --- NO COMMENTS
F377298 377298u --- NO COMMENTS
F377299 377299u --- NO COMMENTS
F377300 377300u --- NO COMMENTS
F377301 377301u --- NO COMMENTS
F377302 377302u --- NO COMMENTS
F377303 377303u --- NO COMMENTS
F377304 377304u --- NO COMMENTS
F377305 377305u --- NO COMMENTS
F377306 377306u --- NO COMMENTS
F377307 377307u --- NO COMMENTS
F377308 377308u --- NO COMMENTS
F377309 377309u --- NO COMMENTS
F377310 377310u --- NO COMMENTS
F377311 377311u --- NO COMMENTS
F377312 377312u --- NO COMMENTS
F377313 377313u --- NO COMMENTS
F377314 377314u --- NO COMMENTS
F377315 377315u --- NO COMMENTS
F377316 377316u --- NO COMMENTS
F377317 377317u --- NO COMMENTS
F377318 377318u --- NO COMMENTS
F377319 377319u --- NO COMMENTS
F377320 377320u --- NO COMMENTS
F377321 377321u --- NO COMMENTS
F377322 377322u --- NO COMMENTS
F377323 377323u --- NO COMMENTS
F377324 377324u --- NO COMMENTS
F377325 377325u --- NO COMMENTS
F377326 377326u --- NO COMMENTS
F377327 377327u --- NO COMMENTS
F377352 377352u --- NO COMMENTS
F377353 377353u --- NO COMMENTS
F377354 377354u --- NO COMMENTS
F377355 377355u --- NO COMMENTS
F377356 377356u --- NO COMMENTS
F377357 377357u --- NO COMMENTS
F377358 377358u --- NO COMMENTS
F377359 377359u --- NO COMMENTS
F377360 377360u --- NO COMMENTS
F377361 377361u --- NO COMMENTS
F377362 377362u --- NO COMMENTS
F377363 377363u --- NO COMMENTS
F377364 377364u --- NO COMMENTS
F377365 377365u --- NO COMMENTS
F377366 377366u --- NO COMMENTS
F377367 377367u --- NO COMMENTS
F377440 377440u --- NO COMMENTS
F377441 377441u --- NO COMMENTS
F377442 377442u --- NO COMMENTS
F377443 377443u --- NO COMMENTS
F377444 377444u --- NO COMMENTS
F377445 377445u --- NO COMMENTS
F377446 377446u --- NO COMMENTS
F377447 377447u --- NO COMMENTS
F377456 377456u --- NO COMMENTS
F377457 377457u --- NO COMMENTS
F377458 377458u --- NO COMMENTS
F377459 377459u --- NO COMMENTS
F377460 377460u --- NO COMMENTS
F377461 377461u --- NO COMMENTS
F377462 377462u --- NO COMMENTS
F377463 377463u --- NO COMMENTS
F377464 377464u --- NO COMMENTS
F377465 377465u --- NO COMMENTS
F377466 377466u --- NO COMMENTS
F377467 377467u --- NO COMMENTS
F377468 377468u --- NO COMMENTS
F377469 377469u --- NO COMMENTS
F377470 377470u --- NO COMMENTS
F377471 377471u --- NO COMMENTS
F377472 377472u --- NO COMMENTS
F377473 377473u --- NO COMMENTS
F377474 377474u --- NO COMMENTS
F377475 377475u --- NO COMMENTS
F377476 377476u --- NO COMMENTS
F377477 377477u --- NO COMMENTS
F377478 377478u --- NO COMMENTS
F377479 377479u --- NO COMMENTS
F377480 377480u --- NO COMMENTS
F377481 377481u --- NO COMMENTS
F377482 377482u --- NO COMMENTS
F377483 377483u --- NO COMMENTS
F377484 377484u --- NO COMMENTS
F377485 377485u --- NO COMMENTS
F377486 377486u --- NO COMMENTS
F377487 377487u --- NO COMMENTS
F377488 377488u --- NO COMMENTS
F377489 377489u --- NO COMMENTS
F377490 377490u --- NO COMMENTS
F377491 377491u --- NO COMMENTS
F377492 377492u --- NO COMMENTS
F377493 377493u --- NO COMMENTS
F377494 377494u --- NO COMMENTS
F377495 377495u --- NO COMMENTS
F377520 377520u --- NO COMMENTS
F377521 377521u --- NO COMMENTS
F377522 377522u --- NO COMMENTS
F377523 377523u --- NO COMMENTS
F377524 377524u --- NO COMMENTS
F377525 377525u --- NO COMMENTS
F377526 377526u --- NO COMMENTS
F377527 377527u --- NO COMMENTS
F377528 377528u --- NO COMMENTS
F377529 377529u --- NO COMMENTS
F377530 377530u --- NO COMMENTS
F377531 377531u --- NO COMMENTS
F377532 377532u --- NO COMMENTS
F377533 377533u --- NO COMMENTS
F377534 377534u --- NO COMMENTS
F377535 377535u --- NO COMMENTS
F377608 377608u --- NO COMMENTS
F377609 377609u --- NO COMMENTS
F377610 377610u --- NO COMMENTS
F377611 377611u --- NO COMMENTS
F377612 377612u --- NO COMMENTS
F377613 377613u --- NO COMMENTS
F377614 377614u --- NO COMMENTS
F377615 377615u --- NO COMMENTS
F377624 377624u --- NO COMMENTS
F377625 377625u --- NO COMMENTS
F377626 377626u --- NO COMMENTS
F377627 377627u --- NO COMMENTS
F377628 377628u --- NO COMMENTS
F377629 377629u --- NO COMMENTS
F377630 377630u --- NO COMMENTS
F377631 377631u --- NO COMMENTS
F377632 377632u --- NO COMMENTS
F377633 377633u --- NO COMMENTS
F377634 377634u --- NO COMMENTS
F377635 377635u --- NO COMMENTS
F377636 377636u --- NO COMMENTS
F377637 377637u --- NO COMMENTS
F377638 377638u --- NO COMMENTS
F377639 377639u --- NO COMMENTS
F377640 377640u --- NO COMMENTS
F377641 377641u --- NO COMMENTS
F377642 377642u --- NO COMMENTS
F377643 377643u --- NO COMMENTS
F377644 377644u --- NO COMMENTS
F377645 377645u --- NO COMMENTS
F377646 377646u --- NO COMMENTS
F377647 377647u --- NO COMMENTS
F377648 377648u --- NO COMMENTS
F377649 377649u --- NO COMMENTS
F377650 377650u --- NO COMMENTS
F377651 377651u --- NO COMMENTS
F377652 377652u --- NO COMMENTS
F377653 377653u --- NO COMMENTS
F377654 377654u --- NO COMMENTS
F377655 377655u --- NO COMMENTS
F377656 377656u --- NO COMMENTS
F377657 377657u --- NO COMMENTS
F377658 377658u --- NO COMMENTS
F377659 377659u --- NO COMMENTS
F377660 377660u --- NO COMMENTS
F377661 377661u --- NO COMMENTS
F377662 377662u --- NO COMMENTS
F377663 377663u --- NO COMMENTS
F377688 377688u --- NO COMMENTS
F377689 377689u --- NO COMMENTS
F377690 377690u --- NO COMMENTS
F377691 377691u --- NO COMMENTS
F377692 377692u --- NO COMMENTS
F377693 377693u --- NO COMMENTS
F377694 377694u --- NO COMMENTS
F377695 377695u --- NO COMMENTS
F377696 377696u --- NO COMMENTS
F377697 377697u --- NO COMMENTS
F377698 377698u --- NO COMMENTS
F377699 377699u --- NO COMMENTS
F377700 377700u --- NO COMMENTS
F377701 377701u --- NO COMMENTS
F377702 377702u --- NO COMMENTS
F377703 377703u --- NO COMMENTS
F377776 377776u --- NO COMMENTS
F377777 377777u --- NO COMMENTS
F377778 377778u --- NO COMMENTS
F377779 377779u --- NO COMMENTS
F377780 377780u --- NO COMMENTS
F377781 377781u --- NO COMMENTS
F377782 377782u --- NO COMMENTS
F377783 377783u --- NO COMMENTS
F377792 377792u --- NO COMMENTS
F377793 377793u --- NO COMMENTS
F377794 377794u --- NO COMMENTS
F377795 377795u --- NO COMMENTS
F377796 377796u --- NO COMMENTS
F377797 377797u --- NO COMMENTS
F377798 377798u --- NO COMMENTS
F377799 377799u --- NO COMMENTS
F377800 377800u --- NO COMMENTS
F377801 377801u --- NO COMMENTS
F377802 377802u --- NO COMMENTS
F377803 377803u --- NO COMMENTS
F377804 377804u --- NO COMMENTS
F377805 377805u --- NO COMMENTS
F377806 377806u --- NO COMMENTS
F377807 377807u --- NO COMMENTS
F377808 377808u --- NO COMMENTS
F377809 377809u --- NO COMMENTS
F377810 377810u --- NO COMMENTS
F377811 377811u --- NO COMMENTS
F377812 377812u --- NO COMMENTS
F377813 377813u --- NO COMMENTS
F377814 377814u --- NO COMMENTS
F377815 377815u --- NO COMMENTS
F377816 377816u --- NO COMMENTS
F377817 377817u --- NO COMMENTS
F377818 377818u --- NO COMMENTS
F377819 377819u --- NO COMMENTS
F377820 377820u --- NO COMMENTS
F377821 377821u --- NO COMMENTS
F377822 377822u --- NO COMMENTS
F377823 377823u --- NO COMMENTS
F377824 377824u --- NO COMMENTS
F377825 377825u --- NO COMMENTS
F377826 377826u --- NO COMMENTS
F377827 377827u --- NO COMMENTS
F377828 377828u --- NO COMMENTS
F377829 377829u --- NO COMMENTS
F377830 377830u --- NO COMMENTS
F377831 377831u --- NO COMMENTS
F377856 377856u --- NO COMMENTS
F377857 377857u --- NO COMMENTS
F377858 377858u --- NO COMMENTS
F377859 377859u --- NO COMMENTS
F377860 377860u --- NO COMMENTS
F377861 377861u --- NO COMMENTS
F377862 377862u --- NO COMMENTS
F377863 377863u --- NO COMMENTS
F377864 377864u --- NO COMMENTS
F377865 377865u --- NO COMMENTS
F377866 377866u --- NO COMMENTS
F377867 377867u --- NO COMMENTS
F377868 377868u --- NO COMMENTS
F377869 377869u --- NO COMMENTS
F377870 377870u --- NO COMMENTS
F377871 377871u --- NO COMMENTS
F377944 377944u --- NO COMMENTS
F377945 377945u --- NO COMMENTS
F377946 377946u --- NO COMMENTS
F377947 377947u --- NO COMMENTS
F377948 377948u --- NO COMMENTS
F377949 377949u --- NO COMMENTS
F377950 377950u --- NO COMMENTS
F377951 377951u --- NO COMMENTS
F377960 377960u --- NO COMMENTS
F377961 377961u --- NO COMMENTS
F377962 377962u --- NO COMMENTS
F377963 377963u --- NO COMMENTS
F377964 377964u --- NO COMMENTS
F377965 377965u --- NO COMMENTS
F377966 377966u --- NO COMMENTS
F377967 377967u --- NO COMMENTS
F377968 377968u --- NO COMMENTS
F377969 377969u --- NO COMMENTS
F377970 377970u --- NO COMMENTS
F377971 377971u --- NO COMMENTS
F377972 377972u --- NO COMMENTS
F377973 377973u --- NO COMMENTS
F377974 377974u --- NO COMMENTS
F377975 377975u --- NO COMMENTS
F377976 377976u --- NO COMMENTS
F377977 377977u --- NO COMMENTS
F377978 377978u --- NO COMMENTS
F377979 377979u --- NO COMMENTS
F377980 377980u --- NO COMMENTS
F377981 377981u --- NO COMMENTS
F377982 377982u --- NO COMMENTS
F377983 377983u --- NO COMMENTS
F377984 377984u --- NO COMMENTS
F377985 377985u --- NO COMMENTS
F377986 377986u --- NO COMMENTS
F377987 377987u --- NO COMMENTS
F377988 377988u --- NO COMMENTS
F377989 377989u --- NO COMMENTS
F377990 377990u --- NO COMMENTS
F377991 377991u --- NO COMMENTS
F377992 377992u --- NO COMMENTS
F377993 377993u --- NO COMMENTS
F377994 377994u --- NO COMMENTS
F377995 377995u --- NO COMMENTS
F377996 377996u --- NO COMMENTS
F377997 377997u --- NO COMMENTS
F377998 377998u --- NO COMMENTS
F377999 377999u --- NO COMMENTS
F0377 377u --- NO COMMENTS
F378024 378024u --- NO COMMENTS
F378025 378025u --- NO COMMENTS
F378026 378026u --- NO COMMENTS
F378027 378027u --- NO COMMENTS
F378028 378028u --- NO COMMENTS
F378029 378029u --- NO COMMENTS
F378030 378030u --- NO COMMENTS
F378031 378031u --- NO COMMENTS
F378032 378032u --- NO COMMENTS
F378033 378033u --- NO COMMENTS
F378034 378034u --- NO COMMENTS
F378035 378035u --- NO COMMENTS
F378036 378036u --- NO COMMENTS
F378037 378037u --- NO COMMENTS
F378038 378038u --- NO COMMENTS
F378039 378039u --- NO COMMENTS
F378112 378112u --- NO COMMENTS
F378113 378113u --- NO COMMENTS
F378114 378114u --- NO COMMENTS
F378115 378115u --- NO COMMENTS
F378116 378116u --- NO COMMENTS
F378117 378117u --- NO COMMENTS
F378118 378118u --- NO COMMENTS
F378119 378119u --- NO COMMENTS
F378128 378128u --- NO COMMENTS
F378129 378129u --- NO COMMENTS
F378130 378130u --- NO COMMENTS
F378131 378131u --- NO COMMENTS
F378132 378132u --- NO COMMENTS
F378133 378133u --- NO COMMENTS
F378134 378134u --- NO COMMENTS
F378135 378135u --- NO COMMENTS
F378136 378136u --- NO COMMENTS
F378137 378137u --- NO COMMENTS
F378138 378138u --- NO COMMENTS
F378139 378139u --- NO COMMENTS
F378140 378140u --- NO COMMENTS
F378141 378141u --- NO COMMENTS
F378142 378142u --- NO COMMENTS
F378143 378143u --- NO COMMENTS
F378144 378144u --- NO COMMENTS
F378145 378145u --- NO COMMENTS
F378146 378146u --- NO COMMENTS
F378147 378147u --- NO COMMENTS
F378148 378148u --- NO COMMENTS
F378149 378149u --- NO COMMENTS
F378150 378150u --- NO COMMENTS
F378151 378151u --- NO COMMENTS
F378152 378152u --- NO COMMENTS
F378153 378153u --- NO COMMENTS
F378154 378154u --- NO COMMENTS
F378155 378155u --- NO COMMENTS
F378156 378156u --- NO COMMENTS
F378157 378157u --- NO COMMENTS
F378158 378158u --- NO COMMENTS
F378159 378159u --- NO COMMENTS
F378160 378160u --- NO COMMENTS
F378161 378161u --- NO COMMENTS
F378162 378162u --- NO COMMENTS
F378163 378163u --- NO COMMENTS
F378164 378164u --- NO COMMENTS
F378165 378165u --- NO COMMENTS
F378166 378166u --- NO COMMENTS
F378167 378167u --- NO COMMENTS
F378192 378192u --- NO COMMENTS
F378193 378193u --- NO COMMENTS
F378194 378194u --- NO COMMENTS
F378195 378195u --- NO COMMENTS
F378196 378196u --- NO COMMENTS
F378197 378197u --- NO COMMENTS
F378198 378198u --- NO COMMENTS
F378199 378199u --- NO COMMENTS
F378200 378200u --- NO COMMENTS
F378201 378201u --- NO COMMENTS
F378202 378202u --- NO COMMENTS
F378203 378203u --- NO COMMENTS
F378204 378204u --- NO COMMENTS
F378205 378205u --- NO COMMENTS
F378206 378206u --- NO COMMENTS
F378207 378207u --- NO COMMENTS
F378280 378280u --- NO COMMENTS
F378281 378281u --- NO COMMENTS
F378282 378282u --- NO COMMENTS
F378283 378283u --- NO COMMENTS
F378284 378284u --- NO COMMENTS
F378285 378285u --- NO COMMENTS
F378286 378286u --- NO COMMENTS
F378287 378287u --- NO COMMENTS
F378296 378296u --- NO COMMENTS
F378297 378297u --- NO COMMENTS
F378298 378298u --- NO COMMENTS
F378299 378299u --- NO COMMENTS
F378300 378300u --- NO COMMENTS
F378301 378301u --- NO COMMENTS
F378302 378302u --- NO COMMENTS
F378303 378303u --- NO COMMENTS
F378304 378304u --- NO COMMENTS
F378305 378305u --- NO COMMENTS
F378306 378306u --- NO COMMENTS
F378307 378307u --- NO COMMENTS
F378308 378308u --- NO COMMENTS
F378309 378309u --- NO COMMENTS
F378310 378310u --- NO COMMENTS
F378311 378311u --- NO COMMENTS
F378312 378312u --- NO COMMENTS
F378313 378313u --- NO COMMENTS
F378314 378314u --- NO COMMENTS
F378315 378315u --- NO COMMENTS
F378316 378316u --- NO COMMENTS
F378317 378317u --- NO COMMENTS
F378318 378318u --- NO COMMENTS
F378319 378319u --- NO COMMENTS
F378320 378320u --- NO COMMENTS
F378321 378321u --- NO COMMENTS
F378322 378322u --- NO COMMENTS
F378323 378323u --- NO COMMENTS
F378324 378324u --- NO COMMENTS
F378325 378325u --- NO COMMENTS
F378326 378326u --- NO COMMENTS
F378327 378327u --- NO COMMENTS
F378328 378328u --- NO COMMENTS
F378329 378329u --- NO COMMENTS
F378330 378330u --- NO COMMENTS
F378331 378331u --- NO COMMENTS
F378332 378332u --- NO COMMENTS
F378333 378333u --- NO COMMENTS
F378334 378334u --- NO COMMENTS
F378335 378335u --- NO COMMENTS
F378360 378360u --- NO COMMENTS
F378361 378361u --- NO COMMENTS
F378362 378362u --- NO COMMENTS
F378363 378363u --- NO COMMENTS
F378364 378364u --- NO COMMENTS
F378365 378365u --- NO COMMENTS
F378366 378366u --- NO COMMENTS
F378367 378367u --- NO COMMENTS
F378368 378368u --- NO COMMENTS
F378369 378369u --- NO COMMENTS
F378370 378370u --- NO COMMENTS
F378371 378371u --- NO COMMENTS
F378372 378372u --- NO COMMENTS
F378373 378373u --- NO COMMENTS
F378374 378374u --- NO COMMENTS
F378375 378375u --- NO COMMENTS
F378448 378448u --- NO COMMENTS
F378449 378449u --- NO COMMENTS
F378450 378450u --- NO COMMENTS
F378451 378451u --- NO COMMENTS
F378452 378452u --- NO COMMENTS
F378453 378453u --- NO COMMENTS
F378454 378454u --- NO COMMENTS
F378455 378455u --- NO COMMENTS
F378464 378464u --- NO COMMENTS
F378465 378465u --- NO COMMENTS
F378466 378466u --- NO COMMENTS
F378467 378467u --- NO COMMENTS
F378468 378468u --- NO COMMENTS
F378469 378469u --- NO COMMENTS
F378470 378470u --- NO COMMENTS
F378471 378471u --- NO COMMENTS
F378472 378472u --- NO COMMENTS
F378473 378473u --- NO COMMENTS
F378474 378474u --- NO COMMENTS
F378475 378475u --- NO COMMENTS
F378476 378476u --- NO COMMENTS
F378477 378477u --- NO COMMENTS
F378478 378478u --- NO COMMENTS
F378479 378479u --- NO COMMENTS
F378480 378480u --- NO COMMENTS
F378481 378481u --- NO COMMENTS
F378482 378482u --- NO COMMENTS
F378483 378483u --- NO COMMENTS
F378484 378484u --- NO COMMENTS
F378485 378485u --- NO COMMENTS
F378486 378486u --- NO COMMENTS
F378487 378487u --- NO COMMENTS
F378488 378488u --- NO COMMENTS
F378489 378489u --- NO COMMENTS
F378490 378490u --- NO COMMENTS
F378491 378491u --- NO COMMENTS
F378492 378492u --- NO COMMENTS
F378493 378493u --- NO COMMENTS
F378494 378494u --- NO COMMENTS
F378495 378495u --- NO COMMENTS
F378496 378496u --- NO COMMENTS
F378497 378497u --- NO COMMENTS
F378498 378498u --- NO COMMENTS
F378499 378499u --- NO COMMENTS
F378500 378500u --- NO COMMENTS
F378501 378501u --- NO COMMENTS
F378502 378502u --- NO COMMENTS
F378503 378503u --- NO COMMENTS
F378528 378528u --- NO COMMENTS
F378529 378529u --- NO COMMENTS
F378530 378530u --- NO COMMENTS
F378531 378531u --- NO COMMENTS
F378532 378532u --- NO COMMENTS
F378533 378533u --- NO COMMENTS
F378534 378534u --- NO COMMENTS
F378535 378535u --- NO COMMENTS
F378536 378536u --- NO COMMENTS
F378537 378537u --- NO COMMENTS
F378538 378538u --- NO COMMENTS
F378539 378539u --- NO COMMENTS
F378540 378540u --- NO COMMENTS
F378541 378541u --- NO COMMENTS
F378542 378542u --- NO COMMENTS
F378543 378543u --- NO COMMENTS
F378616 378616u --- NO COMMENTS
F378617 378617u --- NO COMMENTS
F378618 378618u --- NO COMMENTS
F378619 378619u --- NO COMMENTS
F378620 378620u --- NO COMMENTS
F378621 378621u --- NO COMMENTS
F378622 378622u --- NO COMMENTS
F378623 378623u --- NO COMMENTS
F378632 378632u --- NO COMMENTS
F378633 378633u --- NO COMMENTS
F378634 378634u --- NO COMMENTS
F378635 378635u --- NO COMMENTS
F378636 378636u --- NO COMMENTS
F378637 378637u --- NO COMMENTS
F378638 378638u --- NO COMMENTS
F378639 378639u --- NO COMMENTS
F378640 378640u --- NO COMMENTS
F378641 378641u --- NO COMMENTS
F378642 378642u --- NO COMMENTS
F378643 378643u --- NO COMMENTS
F378644 378644u --- NO COMMENTS
F378645 378645u --- NO COMMENTS
F378646 378646u --- NO COMMENTS
F378647 378647u --- NO COMMENTS
F378648 378648u --- NO COMMENTS
F378649 378649u --- NO COMMENTS
F378650 378650u --- NO COMMENTS
F378651 378651u --- NO COMMENTS
F378652 378652u --- NO COMMENTS
F378653 378653u --- NO COMMENTS
F378654 378654u --- NO COMMENTS
F378655 378655u --- NO COMMENTS
F378656 378656u --- NO COMMENTS
F378657 378657u --- NO COMMENTS
F378658 378658u --- NO COMMENTS
F378659 378659u --- NO COMMENTS
F378660 378660u --- NO COMMENTS
F378661 378661u --- NO COMMENTS
F378662 378662u --- NO COMMENTS
F378663 378663u --- NO COMMENTS
F378664 378664u --- NO COMMENTS
F378665 378665u --- NO COMMENTS
F378666 378666u --- NO COMMENTS
F378667 378667u --- NO COMMENTS
F378668 378668u --- NO COMMENTS
F378669 378669u --- NO COMMENTS
F378670 378670u --- NO COMMENTS
F378671 378671u --- NO COMMENTS
F378696 378696u --- NO COMMENTS
F378697 378697u --- NO COMMENTS
F378698 378698u --- NO COMMENTS
F378699 378699u --- NO COMMENTS
F378700 378700u --- NO COMMENTS
F378701 378701u --- NO COMMENTS
F378702 378702u --- NO COMMENTS
F378703 378703u --- NO COMMENTS
F378704 378704u --- NO COMMENTS
F378705 378705u --- NO COMMENTS
F378706 378706u --- NO COMMENTS
F378707 378707u --- NO COMMENTS
F378708 378708u --- NO COMMENTS
F378709 378709u --- NO COMMENTS
F378710 378710u --- NO COMMENTS
F378711 378711u --- NO COMMENTS
F378784 378784u --- NO COMMENTS
F378785 378785u --- NO COMMENTS
F378786 378786u --- NO COMMENTS
F378787 378787u --- NO COMMENTS
F378788 378788u --- NO COMMENTS
F378789 378789u --- NO COMMENTS
F378790 378790u --- NO COMMENTS
F378791 378791u --- NO COMMENTS
F378800 378800u --- NO COMMENTS
F378801 378801u --- NO COMMENTS
F378802 378802u --- NO COMMENTS
F378803 378803u --- NO COMMENTS
F378804 378804u --- NO COMMENTS
F378805 378805u --- NO COMMENTS
F378806 378806u --- NO COMMENTS
F378807 378807u --- NO COMMENTS
F378808 378808u --- NO COMMENTS
F378809 378809u --- NO COMMENTS
F378810 378810u --- NO COMMENTS
F378811 378811u --- NO COMMENTS
F378812 378812u --- NO COMMENTS
F378813 378813u --- NO COMMENTS
F378814 378814u --- NO COMMENTS
F378815 378815u --- NO COMMENTS
F378816 378816u --- NO COMMENTS
F378817 378817u --- NO COMMENTS
F378818 378818u --- NO COMMENTS
F378819 378819u --- NO COMMENTS
F378820 378820u --- NO COMMENTS
F378821 378821u --- NO COMMENTS
F378822 378822u --- NO COMMENTS
F378823 378823u --- NO COMMENTS
F378824 378824u --- NO COMMENTS
F378825 378825u --- NO COMMENTS
F378826 378826u --- NO COMMENTS
F378827 378827u --- NO COMMENTS
F378828 378828u --- NO COMMENTS
F378829 378829u --- NO COMMENTS
F378830 378830u --- NO COMMENTS
F378831 378831u --- NO COMMENTS
F378832 378832u --- NO COMMENTS
F378833 378833u --- NO COMMENTS
F378834 378834u --- NO COMMENTS
F378835 378835u --- NO COMMENTS
F378836 378836u --- NO COMMENTS
F378837 378837u --- NO COMMENTS
F378838 378838u --- NO COMMENTS
F378839 378839u --- NO COMMENTS
F378864 378864u --- NO COMMENTS
F378865 378865u --- NO COMMENTS
F378866 378866u --- NO COMMENTS
F378867 378867u --- NO COMMENTS
F378868 378868u --- NO COMMENTS
F378869 378869u --- NO COMMENTS
F378870 378870u --- NO COMMENTS
F378871 378871u --- NO COMMENTS
F378872 378872u --- NO COMMENTS
F378873 378873u --- NO COMMENTS
F378874 378874u --- NO COMMENTS
F378875 378875u --- NO COMMENTS
F378876 378876u --- NO COMMENTS
F378877 378877u --- NO COMMENTS
F378878 378878u --- NO COMMENTS
F378879 378879u --- NO COMMENTS
F378952 378952u --- NO COMMENTS
F378953 378953u --- NO COMMENTS
F378954 378954u --- NO COMMENTS
F378955 378955u --- NO COMMENTS
F378956 378956u --- NO COMMENTS
F378957 378957u --- NO COMMENTS
F378958 378958u --- NO COMMENTS
F378959 378959u --- NO COMMENTS
F378968 378968u --- NO COMMENTS
F378969 378969u --- NO COMMENTS
F378970 378970u --- NO COMMENTS
F378971 378971u --- NO COMMENTS
F378972 378972u --- NO COMMENTS
F378973 378973u --- NO COMMENTS
F378974 378974u --- NO COMMENTS
F378975 378975u --- NO COMMENTS
F378976 378976u --- NO COMMENTS
F378977 378977u --- NO COMMENTS
F378978 378978u --- NO COMMENTS
F378979 378979u --- NO COMMENTS
F378980 378980u --- NO COMMENTS
F378981 378981u --- NO COMMENTS
F378982 378982u --- NO COMMENTS
F378983 378983u --- NO COMMENTS
F378984 378984u --- NO COMMENTS
F378985 378985u --- NO COMMENTS
F378986 378986u --- NO COMMENTS
F378987 378987u --- NO COMMENTS
F378988 378988u --- NO COMMENTS
F378989 378989u --- NO COMMENTS
F378990 378990u --- NO COMMENTS
F378991 378991u --- NO COMMENTS
F378992 378992u --- NO COMMENTS
F378993 378993u --- NO COMMENTS
F378994 378994u --- NO COMMENTS
F378995 378995u --- NO COMMENTS
F378996 378996u --- NO COMMENTS
F378997 378997u --- NO COMMENTS
F378998 378998u --- NO COMMENTS
F378999 378999u --- NO COMMENTS
F0378 378u --- NO COMMENTS
F379000 379000u --- NO COMMENTS
F379001 379001u --- NO COMMENTS
F379002 379002u --- NO COMMENTS
F379003 379003u --- NO COMMENTS
F379004 379004u --- NO COMMENTS
F379005 379005u --- NO COMMENTS
F379006 379006u --- NO COMMENTS
F379007 379007u --- NO COMMENTS
F379032 379032u --- NO COMMENTS
F379033 379033u --- NO COMMENTS
F379034 379034u --- NO COMMENTS
F379035 379035u --- NO COMMENTS
F379036 379036u --- NO COMMENTS
F379037 379037u --- NO COMMENTS
F379038 379038u --- NO COMMENTS
F379039 379039u --- NO COMMENTS
F379040 379040u --- NO COMMENTS
F379041 379041u --- NO COMMENTS
F379042 379042u --- NO COMMENTS
F379043 379043u --- NO COMMENTS
F379044 379044u --- NO COMMENTS
F379045 379045u --- NO COMMENTS
F379046 379046u --- NO COMMENTS
F379047 379047u --- NO COMMENTS
F379120 379120u --- NO COMMENTS
F379121 379121u --- NO COMMENTS
F379122 379122u --- NO COMMENTS
F379123 379123u --- NO COMMENTS
F379124 379124u --- NO COMMENTS
F379125 379125u --- NO COMMENTS
F379126 379126u --- NO COMMENTS
F379127 379127u --- NO COMMENTS
F379136 379136u --- NO COMMENTS
F379137 379137u --- NO COMMENTS
F379138 379138u --- NO COMMENTS
F379139 379139u --- NO COMMENTS
F379140 379140u --- NO COMMENTS
F379141 379141u --- NO COMMENTS
F379142 379142u --- NO COMMENTS
F379143 379143u --- NO COMMENTS
F379144 379144u --- NO COMMENTS
F379145 379145u --- NO COMMENTS
F379146 379146u --- NO COMMENTS
F379147 379147u --- NO COMMENTS
F379148 379148u --- NO COMMENTS
F379149 379149u --- NO COMMENTS
F379150 379150u --- NO COMMENTS
F379151 379151u --- NO COMMENTS
F379152 379152u --- NO COMMENTS
F379153 379153u --- NO COMMENTS
F379154 379154u --- NO COMMENTS
F379155 379155u --- NO COMMENTS
F379156 379156u --- NO COMMENTS
F379157 379157u --- NO COMMENTS
F379158 379158u --- NO COMMENTS
F379159 379159u --- NO COMMENTS
F379160 379160u --- NO COMMENTS
F379161 379161u --- NO COMMENTS
F379162 379162u --- NO COMMENTS
F379163 379163u --- NO COMMENTS
F379164 379164u --- NO COMMENTS
F379165 379165u --- NO COMMENTS
F379166 379166u --- NO COMMENTS
F379167 379167u --- NO COMMENTS
F379168 379168u --- NO COMMENTS
F379169 379169u --- NO COMMENTS
F379170 379170u --- NO COMMENTS
F379171 379171u --- NO COMMENTS
F379172 379172u --- NO COMMENTS
F379173 379173u --- NO COMMENTS
F379174 379174u --- NO COMMENTS
F379175 379175u --- NO COMMENTS
F379200 379200u --- NO COMMENTS
F379201 379201u --- NO COMMENTS
F379202 379202u --- NO COMMENTS
F379203 379203u --- NO COMMENTS
F379204 379204u --- NO COMMENTS
F379205 379205u --- NO COMMENTS
F379206 379206u --- NO COMMENTS
F379207 379207u --- NO COMMENTS
F379208 379208u --- NO COMMENTS
F379209 379209u --- NO COMMENTS
F379210 379210u --- NO COMMENTS
F379211 379211u --- NO COMMENTS
F379212 379212u --- NO COMMENTS
F379213 379213u --- NO COMMENTS
F379214 379214u --- NO COMMENTS
F379215 379215u --- NO COMMENTS
F379288 379288u --- NO COMMENTS
F379289 379289u --- NO COMMENTS
F379290 379290u --- NO COMMENTS
F379291 379291u --- NO COMMENTS
F379292 379292u --- NO COMMENTS
F379293 379293u --- NO COMMENTS
F379294 379294u --- NO COMMENTS
F379295 379295u --- NO COMMENTS
F379304 379304u --- NO COMMENTS
F379305 379305u --- NO COMMENTS
F379306 379306u --- NO COMMENTS
F379307 379307u --- NO COMMENTS
F379308 379308u --- NO COMMENTS
F379309 379309u --- NO COMMENTS
F379310 379310u --- NO COMMENTS
F379311 379311u --- NO COMMENTS
F379312 379312u --- NO COMMENTS
F379313 379313u --- NO COMMENTS
F379314 379314u --- NO COMMENTS
F379315 379315u --- NO COMMENTS
F379316 379316u --- NO COMMENTS
F379317 379317u --- NO COMMENTS
F379318 379318u --- NO COMMENTS
F379319 379319u --- NO COMMENTS
F379320 379320u --- NO COMMENTS
F379321 379321u --- NO COMMENTS
F379322 379322u --- NO COMMENTS
F379323 379323u --- NO COMMENTS
F379324 379324u --- NO COMMENTS
F379325 379325u --- NO COMMENTS
F379326 379326u --- NO COMMENTS
F379327 379327u --- NO COMMENTS
F379328 379328u --- NO COMMENTS
F379329 379329u --- NO COMMENTS
F379330 379330u --- NO COMMENTS
F379331 379331u --- NO COMMENTS
F379332 379332u --- NO COMMENTS
F379333 379333u --- NO COMMENTS
F379334 379334u --- NO COMMENTS
F379335 379335u --- NO COMMENTS
F379336 379336u --- NO COMMENTS
F379337 379337u --- NO COMMENTS
F379338 379338u --- NO COMMENTS
F379339 379339u --- NO COMMENTS
F379340 379340u --- NO COMMENTS
F379341 379341u --- NO COMMENTS
F379342 379342u --- NO COMMENTS
F379343 379343u --- NO COMMENTS
F379368 379368u --- NO COMMENTS
F379369 379369u --- NO COMMENTS
F379370 379370u --- NO COMMENTS
F379371 379371u --- NO COMMENTS
F379372 379372u --- NO COMMENTS
F379373 379373u --- NO COMMENTS
F379374 379374u --- NO COMMENTS
F379375 379375u --- NO COMMENTS
F379376 379376u --- NO COMMENTS
F379377 379377u --- NO COMMENTS
F379378 379378u --- NO COMMENTS
F379379 379379u --- NO COMMENTS
F379380 379380u --- NO COMMENTS
F379381 379381u --- NO COMMENTS
F379382 379382u --- NO COMMENTS
F379383 379383u --- NO COMMENTS
F379456 379456u --- NO COMMENTS
F379457 379457u --- NO COMMENTS
F379458 379458u --- NO COMMENTS
F379459 379459u --- NO COMMENTS
F379460 379460u --- NO COMMENTS
F379461 379461u --- NO COMMENTS
F379462 379462u --- NO COMMENTS
F379463 379463u --- NO COMMENTS
F379472 379472u --- NO COMMENTS
F379473 379473u --- NO COMMENTS
F379474 379474u --- NO COMMENTS
F379475 379475u --- NO COMMENTS
F379476 379476u --- NO COMMENTS
F379477 379477u --- NO COMMENTS
F379478 379478u --- NO COMMENTS
F379479 379479u --- NO COMMENTS
F379480 379480u --- NO COMMENTS
F379481 379481u --- NO COMMENTS
F379482 379482u --- NO COMMENTS
F379483 379483u --- NO COMMENTS
F379484 379484u --- NO COMMENTS
F379485 379485u --- NO COMMENTS
F379486 379486u --- NO COMMENTS
F379487 379487u --- NO COMMENTS
F379488 379488u --- NO COMMENTS
F379489 379489u --- NO COMMENTS
F379490 379490u --- NO COMMENTS
F379491 379491u --- NO COMMENTS
F379492 379492u --- NO COMMENTS
F379493 379493u --- NO COMMENTS
F379494 379494u --- NO COMMENTS
F379495 379495u --- NO COMMENTS
F379496 379496u --- NO COMMENTS
F379497 379497u --- NO COMMENTS
F379498 379498u --- NO COMMENTS
F379499 379499u --- NO COMMENTS
F379500 379500u --- NO COMMENTS
F379501 379501u --- NO COMMENTS
F379502 379502u --- NO COMMENTS
F379503 379503u --- NO COMMENTS
F379504 379504u --- NO COMMENTS
F379505 379505u --- NO COMMENTS
F379506 379506u --- NO COMMENTS
F379507 379507u --- NO COMMENTS
F379508 379508u --- NO COMMENTS
F379509 379509u --- NO COMMENTS
F379510 379510u --- NO COMMENTS
F379511 379511u --- NO COMMENTS
F379536 379536u --- NO COMMENTS
F379537 379537u --- NO COMMENTS
F379538 379538u --- NO COMMENTS
F379539 379539u --- NO COMMENTS
F379540 379540u --- NO COMMENTS
F379541 379541u --- NO COMMENTS
F379542 379542u --- NO COMMENTS
F379543 379543u --- NO COMMENTS
F379544 379544u --- NO COMMENTS
F379545 379545u --- NO COMMENTS
F379546 379546u --- NO COMMENTS
F379547 379547u --- NO COMMENTS
F379548 379548u --- NO COMMENTS
F379549 379549u --- NO COMMENTS
F379550 379550u --- NO COMMENTS
F379551 379551u --- NO COMMENTS
F379624 379624u --- NO COMMENTS
F379625 379625u --- NO COMMENTS
F379626 379626u --- NO COMMENTS
F379627 379627u --- NO COMMENTS
F379628 379628u --- NO COMMENTS
F379629 379629u --- NO COMMENTS
F379630 379630u --- NO COMMENTS
F379631 379631u --- NO COMMENTS
F379640 379640u --- NO COMMENTS
F379641 379641u --- NO COMMENTS
F379642 379642u --- NO COMMENTS
F379643 379643u --- NO COMMENTS
F379644 379644u --- NO COMMENTS
F379645 379645u --- NO COMMENTS
F379646 379646u --- NO COMMENTS
F379647 379647u --- NO COMMENTS
F379648 379648u --- NO COMMENTS
F379649 379649u --- NO COMMENTS
F379650 379650u --- NO COMMENTS
F379651 379651u --- NO COMMENTS
F379652 379652u --- NO COMMENTS
F379653 379653u --- NO COMMENTS
F379654 379654u --- NO COMMENTS
F379655 379655u --- NO COMMENTS
F379656 379656u --- NO COMMENTS
F379657 379657u --- NO COMMENTS
F379658 379658u --- NO COMMENTS
F379659 379659u --- NO COMMENTS
F379660 379660u --- NO COMMENTS
F379661 379661u --- NO COMMENTS
F379662 379662u --- NO COMMENTS
F379663 379663u --- NO COMMENTS
F379664 379664u --- NO COMMENTS
F379665 379665u --- NO COMMENTS
F379666 379666u --- NO COMMENTS
F379667 379667u --- NO COMMENTS
F379668 379668u --- NO COMMENTS
F379669 379669u --- NO COMMENTS
F379670 379670u --- NO COMMENTS
F379671 379671u --- NO COMMENTS
F379672 379672u --- NO COMMENTS
F379673 379673u --- NO COMMENTS
F379674 379674u --- NO COMMENTS
F379675 379675u --- NO COMMENTS
F379676 379676u --- NO COMMENTS
F379677 379677u --- NO COMMENTS
F379678 379678u --- NO COMMENTS
F379679 379679u --- NO COMMENTS
F379704 379704u --- NO COMMENTS
F379705 379705u --- NO COMMENTS
F379706 379706u --- NO COMMENTS
F379707 379707u --- NO COMMENTS
F379708 379708u --- NO COMMENTS
F379709 379709u --- NO COMMENTS
F379710 379710u --- NO COMMENTS
F379711 379711u --- NO COMMENTS
F379712 379712u --- NO COMMENTS
F379713 379713u --- NO COMMENTS
F379714 379714u --- NO COMMENTS
F379715 379715u --- NO COMMENTS
F379716 379716u --- NO COMMENTS
F379717 379717u --- NO COMMENTS
F379718 379718u --- NO COMMENTS
F379719 379719u --- NO COMMENTS
F379792 379792u --- NO COMMENTS
F379793 379793u --- NO COMMENTS
F379794 379794u --- NO COMMENTS
F379795 379795u --- NO COMMENTS
F379796 379796u --- NO COMMENTS
F379797 379797u --- NO COMMENTS
F379798 379798u --- NO COMMENTS
F379799 379799u --- NO COMMENTS
F379808 379808u --- NO COMMENTS
F379809 379809u --- NO COMMENTS
F379810 379810u --- NO COMMENTS
F379811 379811u --- NO COMMENTS
F379812 379812u --- NO COMMENTS
F379813 379813u --- NO COMMENTS
F379814 379814u --- NO COMMENTS
F379815 379815u --- NO COMMENTS
F379816 379816u --- NO COMMENTS
F379817 379817u --- NO COMMENTS
F379818 379818u --- NO COMMENTS
F379819 379819u --- NO COMMENTS
F379820 379820u --- NO COMMENTS
F379821 379821u --- NO COMMENTS
F379822 379822u --- NO COMMENTS
F379823 379823u --- NO COMMENTS
F379824 379824u --- NO COMMENTS
F379825 379825u --- NO COMMENTS
F379826 379826u --- NO COMMENTS
F379827 379827u --- NO COMMENTS
F379828 379828u --- NO COMMENTS
F379829 379829u --- NO COMMENTS
F379830 379830u --- NO COMMENTS
F379831 379831u --- NO COMMENTS
F379832 379832u --- NO COMMENTS
F379833 379833u --- NO COMMENTS
F379834 379834u --- NO COMMENTS
F379835 379835u --- NO COMMENTS
F379836 379836u --- NO COMMENTS
F379837 379837u --- NO COMMENTS
F379838 379838u --- NO COMMENTS
F379839 379839u --- NO COMMENTS
F379840 379840u --- NO COMMENTS
F379841 379841u --- NO COMMENTS
F379842 379842u --- NO COMMENTS
F379843 379843u --- NO COMMENTS
F379844 379844u --- NO COMMENTS
F379845 379845u --- NO COMMENTS
F379846 379846u --- NO COMMENTS
F379847 379847u --- NO COMMENTS
F379872 379872u --- NO COMMENTS
F379873 379873u --- NO COMMENTS
F379874 379874u --- NO COMMENTS
F379875 379875u --- NO COMMENTS
F379876 379876u --- NO COMMENTS
F379877 379877u --- NO COMMENTS
F379878 379878u --- NO COMMENTS
F379879 379879u --- NO COMMENTS
F379880 379880u --- NO COMMENTS
F379881 379881u --- NO COMMENTS
F379882 379882u --- NO COMMENTS
F379883 379883u --- NO COMMENTS
F379884 379884u --- NO COMMENTS
F379885 379885u --- NO COMMENTS
F379886 379886u --- NO COMMENTS
F379887 379887u --- NO COMMENTS
F0379 379u --- NO COMMENTS
F381328 381328u --- NO COMMENTS
F381329 381329u --- NO COMMENTS
F381330 381330u --- NO COMMENTS
F381331 381331u --- NO COMMENTS
F381332 381332u --- NO COMMENTS
F381333 381333u --- NO COMMENTS
F381334 381334u --- NO COMMENTS
F381335 381335u --- NO COMMENTS
F381344 381344u --- NO COMMENTS
F381345 381345u --- NO COMMENTS
F381346 381346u --- NO COMMENTS
F381347 381347u --- NO COMMENTS
F381348 381348u --- NO COMMENTS
F381349 381349u --- NO COMMENTS
F381350 381350u --- NO COMMENTS
F381351 381351u --- NO COMMENTS
F381352 381352u --- NO COMMENTS
F381353 381353u --- NO COMMENTS
F381354 381354u --- NO COMMENTS
F381355 381355u --- NO COMMENTS
F381356 381356u --- NO COMMENTS
F381357 381357u --- NO COMMENTS
F381358 381358u --- NO COMMENTS
F381359 381359u --- NO COMMENTS
F381360 381360u --- NO COMMENTS
F381361 381361u --- NO COMMENTS
F381362 381362u --- NO COMMENTS
F381363 381363u --- NO COMMENTS
F381364 381364u --- NO COMMENTS
F381365 381365u --- NO COMMENTS
F381366 381366u --- NO COMMENTS
F381367 381367u --- NO COMMENTS
F381368 381368u --- NO COMMENTS
F381369 381369u --- NO COMMENTS
F381370 381370u --- NO COMMENTS
F381371 381371u --- NO COMMENTS
F381372 381372u --- NO COMMENTS
F381373 381373u --- NO COMMENTS
F381374 381374u --- NO COMMENTS
F381375 381375u --- NO COMMENTS
F381376 381376u --- NO COMMENTS
F381377 381377u --- NO COMMENTS
F381378 381378u --- NO COMMENTS
F381379 381379u --- NO COMMENTS
F381380 381380u --- NO COMMENTS
F381381 381381u --- NO COMMENTS
F381382 381382u --- NO COMMENTS
F381383 381383u --- NO COMMENTS
F381408 381408u --- NO COMMENTS
F381409 381409u --- NO COMMENTS
F381410 381410u --- NO COMMENTS
F381411 381411u --- NO COMMENTS
F381412 381412u --- NO COMMENTS
F381413 381413u --- NO COMMENTS
F381414 381414u --- NO COMMENTS
F381415 381415u --- NO COMMENTS
F381416 381416u --- NO COMMENTS
F381417 381417u --- NO COMMENTS
F381418 381418u --- NO COMMENTS
F381419 381419u --- NO COMMENTS
F381420 381420u --- NO COMMENTS
F381421 381421u --- NO COMMENTS
F381422 381422u --- NO COMMENTS
F381423 381423u --- NO COMMENTS
F0381 381u --- NO COMMENTS
F0382 382u --- NO COMMENTS
F384512 384512u --- NO COMMENTS
F384513 384513u --- NO COMMENTS
F384514 384514u --- NO COMMENTS
F384515 384515u --- NO COMMENTS
F384516 384516u --- NO COMMENTS
F384517 384517u --- NO COMMENTS
F384518 384518u --- NO COMMENTS
F384519 384519u --- NO COMMENTS
F384528 384528u --- NO COMMENTS
F384529 384529u --- NO COMMENTS
F384530 384530u --- NO COMMENTS
F384531 384531u --- NO COMMENTS
F384532 384532u --- NO COMMENTS
F384533 384533u --- NO COMMENTS
F384534 384534u --- NO COMMENTS
F384535 384535u --- NO COMMENTS
F384536 384536u --- NO COMMENTS
F384537 384537u --- NO COMMENTS
F384538 384538u --- NO COMMENTS
F384539 384539u --- NO COMMENTS
F384540 384540u --- NO COMMENTS
F384541 384541u --- NO COMMENTS
F384542 384542u --- NO COMMENTS
F384543 384543u --- NO COMMENTS
F384544 384544u --- NO COMMENTS
F384545 384545u --- NO COMMENTS
F384546 384546u --- NO COMMENTS
F384547 384547u --- NO COMMENTS
F384548 384548u --- NO COMMENTS
F384549 384549u --- NO COMMENTS
F384550 384550u --- NO COMMENTS
F384551 384551u --- NO COMMENTS
F384552 384552u --- NO COMMENTS
F384553 384553u --- NO COMMENTS
F384554 384554u --- NO COMMENTS
F384555 384555u --- NO COMMENTS
F384556 384556u --- NO COMMENTS
F384557 384557u --- NO COMMENTS
F384558 384558u --- NO COMMENTS
F384559 384559u --- NO COMMENTS
F384560 384560u --- NO COMMENTS
F384561 384561u --- NO COMMENTS
F384562 384562u --- NO COMMENTS
F384563 384563u --- NO COMMENTS
F384564 384564u --- NO COMMENTS
F384565 384565u --- NO COMMENTS
F384566 384566u --- NO COMMENTS
F384567 384567u --- NO COMMENTS
F384592 384592u --- NO COMMENTS
F384593 384593u --- NO COMMENTS
F384594 384594u --- NO COMMENTS
F384595 384595u --- NO COMMENTS
F384596 384596u --- NO COMMENTS
F384597 384597u --- NO COMMENTS
F384598 384598u --- NO COMMENTS
F384599 384599u --- NO COMMENTS
F384600 384600u --- NO COMMENTS
F384601 384601u --- NO COMMENTS
F384602 384602u --- NO COMMENTS
F384603 384603u --- NO COMMENTS
F384604 384604u --- NO COMMENTS
F384605 384605u --- NO COMMENTS
F384606 384606u --- NO COMMENTS
F384607 384607u --- NO COMMENTS
F384680 384680u --- NO COMMENTS
F384681 384681u --- NO COMMENTS
F384682 384682u --- NO COMMENTS
F384683 384683u --- NO COMMENTS
F384684 384684u --- NO COMMENTS
F384685 384685u --- NO COMMENTS
F384686 384686u --- NO COMMENTS
F384687 384687u --- NO COMMENTS
F384696 384696u --- NO COMMENTS
F384697 384697u --- NO COMMENTS
F384698 384698u --- NO COMMENTS
F384699 384699u --- NO COMMENTS
F384700 384700u --- NO COMMENTS
F384701 384701u --- NO COMMENTS
F384702 384702u --- NO COMMENTS
F384703 384703u --- NO COMMENTS
F384704 384704u --- NO COMMENTS
F384705 384705u --- NO COMMENTS
F384706 384706u --- NO COMMENTS
F384707 384707u --- NO COMMENTS
F384708 384708u --- NO COMMENTS
F384709 384709u --- NO COMMENTS
F384710 384710u --- NO COMMENTS
F384711 384711u --- NO COMMENTS
F384712 384712u --- NO COMMENTS
F384713 384713u --- NO COMMENTS
F384714 384714u --- NO COMMENTS
F384715 384715u --- NO COMMENTS
F384716 384716u --- NO COMMENTS
F384717 384717u --- NO COMMENTS
F384718 384718u --- NO COMMENTS
F384719 384719u --- NO COMMENTS
F384720 384720u --- NO COMMENTS
F384721 384721u --- NO COMMENTS
F384722 384722u --- NO COMMENTS
F384723 384723u --- NO COMMENTS
F384724 384724u --- NO COMMENTS
F384725 384725u --- NO COMMENTS
F384726 384726u --- NO COMMENTS
F384727 384727u --- NO COMMENTS
F384728 384728u --- NO COMMENTS
F384729 384729u --- NO COMMENTS
F384730 384730u --- NO COMMENTS
F384731 384731u --- NO COMMENTS
F384732 384732u --- NO COMMENTS
F384733 384733u --- NO COMMENTS
F384734 384734u --- NO COMMENTS
F384735 384735u --- NO COMMENTS
F384760 384760u --- NO COMMENTS
F384761 384761u --- NO COMMENTS
F384762 384762u --- NO COMMENTS
F384763 384763u --- NO COMMENTS
F384764 384764u --- NO COMMENTS
F384765 384765u --- NO COMMENTS
F384766 384766u --- NO COMMENTS
F384767 384767u --- NO COMMENTS
F384768 384768u --- NO COMMENTS
F384769 384769u --- NO COMMENTS
F384770 384770u --- NO COMMENTS
F384771 384771u --- NO COMMENTS
F384772 384772u --- NO COMMENTS
F384773 384773u --- NO COMMENTS
F384774 384774u --- NO COMMENTS
F384775 384775u --- NO COMMENTS
F384848 384848u --- NO COMMENTS
F384849 384849u --- NO COMMENTS
F384850 384850u --- NO COMMENTS
F384851 384851u --- NO COMMENTS
F384852 384852u --- NO COMMENTS
F384853 384853u --- NO COMMENTS
F384854 384854u --- NO COMMENTS
F384855 384855u --- NO COMMENTS
F384864 384864u --- NO COMMENTS
F384865 384865u --- NO COMMENTS
F384866 384866u --- NO COMMENTS
F384867 384867u --- NO COMMENTS
F384868 384868u --- NO COMMENTS
F384869 384869u --- NO COMMENTS
F384870 384870u --- NO COMMENTS
F384871 384871u --- NO COMMENTS
F384872 384872u --- NO COMMENTS
F384873 384873u --- NO COMMENTS
F384874 384874u --- NO COMMENTS
F384875 384875u --- NO COMMENTS
F384876 384876u --- NO COMMENTS
F384877 384877u --- NO COMMENTS
F384878 384878u --- NO COMMENTS
F384879 384879u --- NO COMMENTS
F384880 384880u --- NO COMMENTS
F384881 384881u --- NO COMMENTS
F384882 384882u --- NO COMMENTS
F384883 384883u --- NO COMMENTS
F384884 384884u --- NO COMMENTS
F384885 384885u --- NO COMMENTS
F384886 384886u --- NO COMMENTS
F384887 384887u --- NO COMMENTS
F384888 384888u --- NO COMMENTS
F384889 384889u --- NO COMMENTS
F384890 384890u --- NO COMMENTS
F384891 384891u --- NO COMMENTS
F384892 384892u --- NO COMMENTS
F384893 384893u --- NO COMMENTS
F384894 384894u --- NO COMMENTS
F384895 384895u --- NO COMMENTS
F384896 384896u --- NO COMMENTS
F384897 384897u --- NO COMMENTS
F384898 384898u --- NO COMMENTS
F384899 384899u --- NO COMMENTS
F384900 384900u --- NO COMMENTS
F384901 384901u --- NO COMMENTS
F384902 384902u --- NO COMMENTS
F384903 384903u --- NO COMMENTS
F384928 384928u --- NO COMMENTS
F384929 384929u --- NO COMMENTS
F384930 384930u --- NO COMMENTS
F384931 384931u --- NO COMMENTS
F384932 384932u --- NO COMMENTS
F384933 384933u --- NO COMMENTS
F384934 384934u --- NO COMMENTS
F384935 384935u --- NO COMMENTS
F384936 384936u --- NO COMMENTS
F384937 384937u --- NO COMMENTS
F384938 384938u --- NO COMMENTS
F384939 384939u --- NO COMMENTS
F384940 384940u --- NO COMMENTS
F384941 384941u --- NO COMMENTS
F384942 384942u --- NO COMMENTS
F384943 384943u --- NO COMMENTS
F385016 385016u --- NO COMMENTS
F385017 385017u --- NO COMMENTS
F385018 385018u --- NO COMMENTS
F385019 385019u --- NO COMMENTS
F385020 385020u --- NO COMMENTS
F385021 385021u --- NO COMMENTS
F385022 385022u --- NO COMMENTS
F385023 385023u --- NO COMMENTS
F385032 385032u --- NO COMMENTS
F385033 385033u --- NO COMMENTS
F385034 385034u --- NO COMMENTS
F385035 385035u --- NO COMMENTS
F385036 385036u --- NO COMMENTS
F385037 385037u --- NO COMMENTS
F385038 385038u --- NO COMMENTS
F385039 385039u --- NO COMMENTS
F385040 385040u --- NO COMMENTS
F385041 385041u --- NO COMMENTS
F385042 385042u --- NO COMMENTS
F385043 385043u --- NO COMMENTS
F385044 385044u --- NO COMMENTS
F385045 385045u --- NO COMMENTS
F385046 385046u --- NO COMMENTS
F385047 385047u --- NO COMMENTS
F385048 385048u --- NO COMMENTS
F385049 385049u --- NO COMMENTS
F385050 385050u --- NO COMMENTS
F385051 385051u --- NO COMMENTS
F385052 385052u --- NO COMMENTS
F385053 385053u --- NO COMMENTS
F385054 385054u --- NO COMMENTS
F385055 385055u --- NO COMMENTS
F385056 385056u --- NO COMMENTS
F385057 385057u --- NO COMMENTS
F385058 385058u --- NO COMMENTS
F385059 385059u --- NO COMMENTS
F385060 385060u --- NO COMMENTS
F385061 385061u --- NO COMMENTS
F385062 385062u --- NO COMMENTS
F385063 385063u --- NO COMMENTS
F385064 385064u --- NO COMMENTS
F385065 385065u --- NO COMMENTS
F385066 385066u --- NO COMMENTS
F385067 385067u --- NO COMMENTS
F385068 385068u --- NO COMMENTS
F385069 385069u --- NO COMMENTS
F385070 385070u --- NO COMMENTS
F385071 385071u --- NO COMMENTS
F385096 385096u --- NO COMMENTS
F385097 385097u --- NO COMMENTS
F385098 385098u --- NO COMMENTS
F385099 385099u --- NO COMMENTS
F385100 385100u --- NO COMMENTS
F385101 385101u --- NO COMMENTS
F385102 385102u --- NO COMMENTS
F385103 385103u --- NO COMMENTS
F385104 385104u --- NO COMMENTS
F385105 385105u --- NO COMMENTS
F385106 385106u --- NO COMMENTS
F385107 385107u --- NO COMMENTS
F385108 385108u --- NO COMMENTS
F385109 385109u --- NO COMMENTS
F385110 385110u --- NO COMMENTS
F385111 385111u --- NO COMMENTS
F385184 385184u --- NO COMMENTS
F385185 385185u --- NO COMMENTS
F385186 385186u --- NO COMMENTS
F385187 385187u --- NO COMMENTS
F385188 385188u --- NO COMMENTS
F385189 385189u --- NO COMMENTS
F385190 385190u --- NO COMMENTS
F385191 385191u --- NO COMMENTS
F385200 385200u --- NO COMMENTS
F385201 385201u --- NO COMMENTS
F385202 385202u --- NO COMMENTS
F385203 385203u --- NO COMMENTS
F385204 385204u --- NO COMMENTS
F385205 385205u --- NO COMMENTS
F385206 385206u --- NO COMMENTS
F385207 385207u --- NO COMMENTS
F385208 385208u --- NO COMMENTS
F385209 385209u --- NO COMMENTS
F385210 385210u --- NO COMMENTS
F385211 385211u --- NO COMMENTS
F385212 385212u --- NO COMMENTS
F385213 385213u --- NO COMMENTS
F385214 385214u --- NO COMMENTS
F385215 385215u --- NO COMMENTS
F385216 385216u --- NO COMMENTS
F385217 385217u --- NO COMMENTS
F385218 385218u --- NO COMMENTS
F385219 385219u --- NO COMMENTS
F385220 385220u --- NO COMMENTS
F385221 385221u --- NO COMMENTS
F385222 385222u --- NO COMMENTS
F385223 385223u --- NO COMMENTS
F385224 385224u --- NO COMMENTS
F385225 385225u --- NO COMMENTS
F385226 385226u --- NO COMMENTS
F385227 385227u --- NO COMMENTS
F385228 385228u --- NO COMMENTS
F385229 385229u --- NO COMMENTS
F385230 385230u --- NO COMMENTS
F385231 385231u --- NO COMMENTS
F385232 385232u --- NO COMMENTS
F385233 385233u --- NO COMMENTS
F385234 385234u --- NO COMMENTS
F385235 385235u --- NO COMMENTS
F385236 385236u --- NO COMMENTS
F385237 385237u --- NO COMMENTS
F385238 385238u --- NO COMMENTS
F385239 385239u --- NO COMMENTS
F385264 385264u --- NO COMMENTS
F385265 385265u --- NO COMMENTS
F385266 385266u --- NO COMMENTS
F385267 385267u --- NO COMMENTS
F385268 385268u --- NO COMMENTS
F385269 385269u --- NO COMMENTS
F385270 385270u --- NO COMMENTS
F385271 385271u --- NO COMMENTS
F385272 385272u --- NO COMMENTS
F385273 385273u --- NO COMMENTS
F385274 385274u --- NO COMMENTS
F385275 385275u --- NO COMMENTS
F385276 385276u --- NO COMMENTS
F385277 385277u --- NO COMMENTS
F385278 385278u --- NO COMMENTS
F385279 385279u --- NO COMMENTS
F385352 385352u --- NO COMMENTS
F385353 385353u --- NO COMMENTS
F385354 385354u --- NO COMMENTS
F385355 385355u --- NO COMMENTS
F385356 385356u --- NO COMMENTS
F385357 385357u --- NO COMMENTS
F385358 385358u --- NO COMMENTS
F385359 385359u --- NO COMMENTS
F385360 385360u --- NO COMMENTS
F385361 385361u --- NO COMMENTS
F385362 385362u --- NO COMMENTS
F385363 385363u --- NO COMMENTS
F385364 385364u --- NO COMMENTS
F385365 385365u --- NO COMMENTS
F385366 385366u --- NO COMMENTS
F385367 385367u --- NO COMMENTS
F385368 385368u --- NO COMMENTS
F385369 385369u --- NO COMMENTS
F385370 385370u --- NO COMMENTS
F385371 385371u --- NO COMMENTS
F385372 385372u --- NO COMMENTS
F385373 385373u --- NO COMMENTS
F385374 385374u --- NO COMMENTS
F385375 385375u --- NO COMMENTS
F385376 385376u --- NO COMMENTS
F385377 385377u --- NO COMMENTS
F385378 385378u --- NO COMMENTS
F385379 385379u --- NO COMMENTS
F385380 385380u --- NO COMMENTS
F385381 385381u --- NO COMMENTS
F385382 385382u --- NO COMMENTS
F385383 385383u --- NO COMMENTS
F385416 385416u --- NO COMMENTS
F385417 385417u --- NO COMMENTS
F385418 385418u --- NO COMMENTS
F385419 385419u --- NO COMMENTS
F385420 385420u --- NO COMMENTS
F385421 385421u --- NO COMMENTS
F385422 385422u --- NO COMMENTS
F385423 385423u --- NO COMMENTS
F385472 385472u --- NO COMMENTS
F385473 385473u --- NO COMMENTS
F385474 385474u --- NO COMMENTS
F385475 385475u --- NO COMMENTS
F385476 385476u --- NO COMMENTS
F385477 385477u --- NO COMMENTS
F385478 385478u --- NO COMMENTS
F385479 385479u --- NO COMMENTS
F385488 385488u --- NO COMMENTS
F385489 385489u --- NO COMMENTS
F385490 385490u --- NO COMMENTS
F385491 385491u --- NO COMMENTS
F385492 385492u --- NO COMMENTS
F385493 385493u --- NO COMMENTS
F385494 385494u --- NO COMMENTS
F385495 385495u --- NO COMMENTS
F385496 385496u --- NO COMMENTS
F385497 385497u --- NO COMMENTS
F385498 385498u --- NO COMMENTS
F385499 385499u --- NO COMMENTS
F385500 385500u --- NO COMMENTS
F385501 385501u --- NO COMMENTS
F385502 385502u --- NO COMMENTS
F385503 385503u --- NO COMMENTS
F385504 385504u --- NO COMMENTS
F385505 385505u --- NO COMMENTS
F385506 385506u --- NO COMMENTS
F385507 385507u --- NO COMMENTS
F385508 385508u --- NO COMMENTS
F385509 385509u --- NO COMMENTS
F385510 385510u --- NO COMMENTS
F385511 385511u --- NO COMMENTS
F385512 385512u --- NO COMMENTS
F385513 385513u --- NO COMMENTS
F385514 385514u --- NO COMMENTS
F385515 385515u --- NO COMMENTS
F385516 385516u --- NO COMMENTS
F385517 385517u --- NO COMMENTS
F385518 385518u --- NO COMMENTS
F385519 385519u --- NO COMMENTS
F385520 385520u --- NO COMMENTS
F385521 385521u --- NO COMMENTS
F385522 385522u --- NO COMMENTS
F385523 385523u --- NO COMMENTS
F385524 385524u --- NO COMMENTS
F385525 385525u --- NO COMMENTS
F385526 385526u --- NO COMMENTS
F385527 385527u --- NO COMMENTS
F385552 385552u --- NO COMMENTS
F385553 385553u --- NO COMMENTS
F385554 385554u --- NO COMMENTS
F385555 385555u --- NO COMMENTS
F385556 385556u --- NO COMMENTS
F385557 385557u --- NO COMMENTS
F385558 385558u --- NO COMMENTS
F385559 385559u --- NO COMMENTS
F385560 385560u --- NO COMMENTS
F385561 385561u --- NO COMMENTS
F385562 385562u --- NO COMMENTS
F385563 385563u --- NO COMMENTS
F385564 385564u --- NO COMMENTS
F385565 385565u --- NO COMMENTS
F385566 385566u --- NO COMMENTS
F385567 385567u --- NO COMMENTS
F385640 385640u --- NO COMMENTS
F385641 385641u --- NO COMMENTS
F385642 385642u --- NO COMMENTS
F385643 385643u --- NO COMMENTS
F385644 385644u --- NO COMMENTS
F385645 385645u --- NO COMMENTS
F385646 385646u --- NO COMMENTS
F385647 385647u --- NO COMMENTS
F385656 385656u --- NO COMMENTS
F385657 385657u --- NO COMMENTS
F385658 385658u --- NO COMMENTS
F385659 385659u --- NO COMMENTS
F385660 385660u --- NO COMMENTS
F385661 385661u --- NO COMMENTS
F385662 385662u --- NO COMMENTS
F385663 385663u --- NO COMMENTS
F385664 385664u --- NO COMMENTS
F385665 385665u --- NO COMMENTS
F385666 385666u --- NO COMMENTS
F385667 385667u --- NO COMMENTS
F385668 385668u --- NO COMMENTS
F385669 385669u --- NO COMMENTS
F385670 385670u --- NO COMMENTS
F385671 385671u --- NO COMMENTS
F385672 385672u --- NO COMMENTS
F385673 385673u --- NO COMMENTS
F385674 385674u --- NO COMMENTS
F385675 385675u --- NO COMMENTS
F385676 385676u --- NO COMMENTS
F385677 385677u --- NO COMMENTS
F385678 385678u --- NO COMMENTS
F385679 385679u --- NO COMMENTS
F385680 385680u --- NO COMMENTS
F385681 385681u --- NO COMMENTS
F385682 385682u --- NO COMMENTS
F385683 385683u --- NO COMMENTS
F385684 385684u --- NO COMMENTS
F385685 385685u --- NO COMMENTS
F385686 385686u --- NO COMMENTS
F385687 385687u --- NO COMMENTS
F385688 385688u --- NO COMMENTS
F385689 385689u --- NO COMMENTS
F385690 385690u --- NO COMMENTS
F385691 385691u --- NO COMMENTS
F385692 385692u --- NO COMMENTS
F385693 385693u --- NO COMMENTS
F385694 385694u --- NO COMMENTS
F385695 385695u --- NO COMMENTS
F385720 385720u --- NO COMMENTS
F385721 385721u --- NO COMMENTS
F385722 385722u --- NO COMMENTS
F385723 385723u --- NO COMMENTS
F385724 385724u --- NO COMMENTS
F385725 385725u --- NO COMMENTS
F385726 385726u --- NO COMMENTS
F385727 385727u --- NO COMMENTS
F385728 385728u --- NO COMMENTS
F385729 385729u --- NO COMMENTS
F385730 385730u --- NO COMMENTS
F385731 385731u --- NO COMMENTS
F385732 385732u --- NO COMMENTS
F385733 385733u --- NO COMMENTS
F385734 385734u --- NO COMMENTS
F385735 385735u --- NO COMMENTS
F385808 385808u --- NO COMMENTS
F385809 385809u --- NO COMMENTS
F385810 385810u --- NO COMMENTS
F385811 385811u --- NO COMMENTS
F385812 385812u --- NO COMMENTS
F385813 385813u --- NO COMMENTS
F385814 385814u --- NO COMMENTS
F385815 385815u --- NO COMMENTS
F385824 385824u --- NO COMMENTS
F385825 385825u --- NO COMMENTS
F385826 385826u --- NO COMMENTS
F385827 385827u --- NO COMMENTS
F385828 385828u --- NO COMMENTS
F385829 385829u --- NO COMMENTS
F385830 385830u --- NO COMMENTS
F385831 385831u --- NO COMMENTS
F385832 385832u --- NO COMMENTS
F385833 385833u --- NO COMMENTS
F385834 385834u --- NO COMMENTS
F385835 385835u --- NO COMMENTS
F385836 385836u --- NO COMMENTS
F385837 385837u --- NO COMMENTS
F385838 385838u --- NO COMMENTS
F385839 385839u --- NO COMMENTS
F385840 385840u --- NO COMMENTS
F385841 385841u --- NO COMMENTS
F385842 385842u --- NO COMMENTS
F385843 385843u --- NO COMMENTS
F385844 385844u --- NO COMMENTS
F385845 385845u --- NO COMMENTS
F385846 385846u --- NO COMMENTS
F385847 385847u --- NO COMMENTS
F385848 385848u --- NO COMMENTS
F385849 385849u --- NO COMMENTS
F385850 385850u --- NO COMMENTS
F385851 385851u --- NO COMMENTS
F385852 385852u --- NO COMMENTS
F385853 385853u --- NO COMMENTS
F385854 385854u --- NO COMMENTS
F385855 385855u --- NO COMMENTS
F385856 385856u --- NO COMMENTS
F385857 385857u --- NO COMMENTS
F385858 385858u --- NO COMMENTS
F385859 385859u --- NO COMMENTS
F385860 385860u --- NO COMMENTS
F385861 385861u --- NO COMMENTS
F385862 385862u --- NO COMMENTS
F385863 385863u --- NO COMMENTS
F385888 385888u --- NO COMMENTS
F385889 385889u --- NO COMMENTS
F385890 385890u --- NO COMMENTS
F385891 385891u --- NO COMMENTS
F385892 385892u --- NO COMMENTS
F385893 385893u --- NO COMMENTS
F385894 385894u --- NO COMMENTS
F385895 385895u --- NO COMMENTS
F385896 385896u --- NO COMMENTS
F385897 385897u --- NO COMMENTS
F385898 385898u --- NO COMMENTS
F385899 385899u --- NO COMMENTS
F385900 385900u --- NO COMMENTS
F385901 385901u --- NO COMMENTS
F385902 385902u --- NO COMMENTS
F385903 385903u --- NO COMMENTS
F385976 385976u --- NO COMMENTS
F385977 385977u --- NO COMMENTS
F385978 385978u --- NO COMMENTS
F385979 385979u --- NO COMMENTS
F385980 385980u --- NO COMMENTS
F385981 385981u --- NO COMMENTS
F385982 385982u --- NO COMMENTS
F385983 385983u --- NO COMMENTS
F385992 385992u --- NO COMMENTS
F385993 385993u --- NO COMMENTS
F385994 385994u --- NO COMMENTS
F385995 385995u --- NO COMMENTS
F385996 385996u --- NO COMMENTS
F385997 385997u --- NO COMMENTS
F385998 385998u --- NO COMMENTS
F385999 385999u --- NO COMMENTS
F386000 386000u --- NO COMMENTS
F386001 386001u --- NO COMMENTS
F386002 386002u --- NO COMMENTS
F386003 386003u --- NO COMMENTS
F386004 386004u --- NO COMMENTS
F386005 386005u --- NO COMMENTS
F386006 386006u --- NO COMMENTS
F386007 386007u --- NO COMMENTS
F386008 386008u --- NO COMMENTS
F386009 386009u --- NO COMMENTS
F386010 386010u --- NO COMMENTS
F386011 386011u --- NO COMMENTS
F386012 386012u --- NO COMMENTS
F386013 386013u --- NO COMMENTS
F386014 386014u --- NO COMMENTS
F386015 386015u --- NO COMMENTS
F386016 386016u --- NO COMMENTS
F386017 386017u --- NO COMMENTS
F386018 386018u --- NO COMMENTS
F386019 386019u --- NO COMMENTS
F386020 386020u --- NO COMMENTS
F386021 386021u --- NO COMMENTS
F386022 386022u --- NO COMMENTS
F386023 386023u --- NO COMMENTS
F386024 386024u --- NO COMMENTS
F386025 386025u --- NO COMMENTS
F386026 386026u --- NO COMMENTS
F386027 386027u --- NO COMMENTS
F386028 386028u --- NO COMMENTS
F386029 386029u --- NO COMMENTS
F386030 386030u --- NO COMMENTS
F386031 386031u --- NO COMMENTS
F386056 386056u --- NO COMMENTS
F386057 386057u --- NO COMMENTS
F386058 386058u --- NO COMMENTS
F386059 386059u --- NO COMMENTS
F386060 386060u --- NO COMMENTS
F386061 386061u --- NO COMMENTS
F386062 386062u --- NO COMMENTS
F386063 386063u --- NO COMMENTS
F386064 386064u --- NO COMMENTS
F386065 386065u --- NO COMMENTS
F386066 386066u --- NO COMMENTS
F386067 386067u --- NO COMMENTS
F386068 386068u --- NO COMMENTS
F386069 386069u --- NO COMMENTS
F386070 386070u --- NO COMMENTS
F386071 386071u --- NO COMMENTS
F386144 386144u --- NO COMMENTS
F386145 386145u --- NO COMMENTS
F386146 386146u --- NO COMMENTS
F386147 386147u --- NO COMMENTS
F386148 386148u --- NO COMMENTS
F386149 386149u --- NO COMMENTS
F386150 386150u --- NO COMMENTS
F386151 386151u --- NO COMMENTS
F386160 386160u --- NO COMMENTS
F386161 386161u --- NO COMMENTS
F386162 386162u --- NO COMMENTS
F386163 386163u --- NO COMMENTS
F386164 386164u --- NO COMMENTS
F386165 386165u --- NO COMMENTS
F386166 386166u --- NO COMMENTS
F386167 386167u --- NO COMMENTS
F386168 386168u --- NO COMMENTS
F386169 386169u --- NO COMMENTS
F386170 386170u --- NO COMMENTS
F386171 386171u --- NO COMMENTS
F386172 386172u --- NO COMMENTS
F386173 386173u --- NO COMMENTS
F386174 386174u --- NO COMMENTS
F386175 386175u --- NO COMMENTS
F386176 386176u --- NO COMMENTS
F386177 386177u --- NO COMMENTS
F386178 386178u --- NO COMMENTS
F386179 386179u --- NO COMMENTS
F386180 386180u --- NO COMMENTS
F386181 386181u --- NO COMMENTS
F386182 386182u --- NO COMMENTS
F386183 386183u --- NO COMMENTS
F386184 386184u --- NO COMMENTS
F386185 386185u --- NO COMMENTS
F386186 386186u --- NO COMMENTS
F386187 386187u --- NO COMMENTS
F386188 386188u --- NO COMMENTS
F386189 386189u --- NO COMMENTS
F386190 386190u --- NO COMMENTS
F386191 386191u --- NO COMMENTS
F386192 386192u --- NO COMMENTS
F386193 386193u --- NO COMMENTS
F386194 386194u --- NO COMMENTS
F386195 386195u --- NO COMMENTS
F386196 386196u --- NO COMMENTS
F386197 386197u --- NO COMMENTS
F386198 386198u --- NO COMMENTS
F386199 386199u --- NO COMMENTS
F386224 386224u --- NO COMMENTS
F386225 386225u --- NO COMMENTS
F386226 386226u --- NO COMMENTS
F386227 386227u --- NO COMMENTS
F386228 386228u --- NO COMMENTS
F386229 386229u --- NO COMMENTS
F386230 386230u --- NO COMMENTS
F386231 386231u --- NO COMMENTS
F386232 386232u --- NO COMMENTS
F386233 386233u --- NO COMMENTS
F386234 386234u --- NO COMMENTS
F386235 386235u --- NO COMMENTS
F386236 386236u --- NO COMMENTS
F386237 386237u --- NO COMMENTS
F386238 386238u --- NO COMMENTS
F386239 386239u --- NO COMMENTS
F386312 386312u --- NO COMMENTS
F386313 386313u --- NO COMMENTS
F386314 386314u --- NO COMMENTS
F386315 386315u --- NO COMMENTS
F386316 386316u --- NO COMMENTS
F386317 386317u --- NO COMMENTS
F386318 386318u --- NO COMMENTS
F386319 386319u --- NO COMMENTS
F386320 386320u --- NO COMMENTS
F386321 386321u --- NO COMMENTS
F386322 386322u --- NO COMMENTS
F386323 386323u --- NO COMMENTS
F386324 386324u --- NO COMMENTS
F386325 386325u --- NO COMMENTS
F386326 386326u --- NO COMMENTS
F386327 386327u --- NO COMMENTS
F386328 386328u --- NO COMMENTS
F386329 386329u --- NO COMMENTS
F386330 386330u --- NO COMMENTS
F386331 386331u --- NO COMMENTS
F386332 386332u --- NO COMMENTS
F386333 386333u --- NO COMMENTS
F386334 386334u --- NO COMMENTS
F386335 386335u --- NO COMMENTS
F386336 386336u --- NO COMMENTS
F386337 386337u --- NO COMMENTS
F386338 386338u --- NO COMMENTS
F386339 386339u --- NO COMMENTS
F386340 386340u --- NO COMMENTS
F386341 386341u --- NO COMMENTS
F386342 386342u --- NO COMMENTS
F386343 386343u --- NO COMMENTS
F386376 386376u --- NO COMMENTS
F386377 386377u --- NO COMMENTS
F386378 386378u --- NO COMMENTS
F386379 386379u --- NO COMMENTS
F386380 386380u --- NO COMMENTS
F386381 386381u --- NO COMMENTS
F386382 386382u --- NO COMMENTS
F386383 386383u --- NO COMMENTS
F386728 386728u --- NO COMMENTS
F386729 386729u --- NO COMMENTS
F386730 386730u --- NO COMMENTS
F386731 386731u --- NO COMMENTS
F386732 386732u --- NO COMMENTS
F386733 386733u --- NO COMMENTS
F386734 386734u --- NO COMMENTS
F386735 386735u --- NO COMMENTS
F386744 386744u --- NO COMMENTS
F386745 386745u --- NO COMMENTS
F386746 386746u --- NO COMMENTS
F386747 386747u --- NO COMMENTS
F386748 386748u --- NO COMMENTS
F386749 386749u --- NO COMMENTS
F386750 386750u --- NO COMMENTS
F386751 386751u --- NO COMMENTS
F386752 386752u --- NO COMMENTS
F386753 386753u --- NO COMMENTS
F386754 386754u --- NO COMMENTS
F386755 386755u --- NO COMMENTS
F386756 386756u --- NO COMMENTS
F386757 386757u --- NO COMMENTS
F386758 386758u --- NO COMMENTS
F386759 386759u --- NO COMMENTS
F386760 386760u --- NO COMMENTS
F386761 386761u --- NO COMMENTS
F386762 386762u --- NO COMMENTS
F386763 386763u --- NO COMMENTS
F386764 386764u --- NO COMMENTS
F386765 386765u --- NO COMMENTS
F386766 386766u --- NO COMMENTS
F386767 386767u --- NO COMMENTS
F386768 386768u --- NO COMMENTS
F386769 386769u --- NO COMMENTS
F386770 386770u --- NO COMMENTS
F386771 386771u --- NO COMMENTS
F386772 386772u --- NO COMMENTS
F386773 386773u --- NO COMMENTS
F386774 386774u --- NO COMMENTS
F386775 386775u --- NO COMMENTS
F386776 386776u --- NO COMMENTS
F386777 386777u --- NO COMMENTS
F386778 386778u --- NO COMMENTS
F386779 386779u --- NO COMMENTS
F386780 386780u --- NO COMMENTS
F386781 386781u --- NO COMMENTS
F386782 386782u --- NO COMMENTS
F386783 386783u --- NO COMMENTS
F386808 386808u --- NO COMMENTS
F386809 386809u --- NO COMMENTS
F386810 386810u --- NO COMMENTS
F386811 386811u --- NO COMMENTS
F386812 386812u --- NO COMMENTS
F386813 386813u --- NO COMMENTS
F386814 386814u --- NO COMMENTS
F386815 386815u --- NO COMMENTS
F386816 386816u --- NO COMMENTS
F386817 386817u --- NO COMMENTS
F386818 386818u --- NO COMMENTS
F386819 386819u --- NO COMMENTS
F386820 386820u --- NO COMMENTS
F386821 386821u --- NO COMMENTS
F386822 386822u --- NO COMMENTS
F386823 386823u --- NO COMMENTS
F386896 386896u --- NO COMMENTS
F386897 386897u --- NO COMMENTS
F386898 386898u --- NO COMMENTS
F386899 386899u --- NO COMMENTS
F386900 386900u --- NO COMMENTS
F386901 386901u --- NO COMMENTS
F386902 386902u --- NO COMMENTS
F386903 386903u --- NO COMMENTS
F386912 386912u --- NO COMMENTS
F386913 386913u --- NO COMMENTS
F386914 386914u --- NO COMMENTS
F386915 386915u --- NO COMMENTS
F386916 386916u --- NO COMMENTS
F386917 386917u --- NO COMMENTS
F386918 386918u --- NO COMMENTS
F386919 386919u --- NO COMMENTS
F386920 386920u --- NO COMMENTS
F386921 386921u --- NO COMMENTS
F386922 386922u --- NO COMMENTS
F386923 386923u --- NO COMMENTS
F386924 386924u --- NO COMMENTS
F386925 386925u --- NO COMMENTS
F386926 386926u --- NO COMMENTS
F386927 386927u --- NO COMMENTS
F386928 386928u --- NO COMMENTS
F386929 386929u --- NO COMMENTS
F386930 386930u --- NO COMMENTS
F386931 386931u --- NO COMMENTS
F386932 386932u --- NO COMMENTS
F386933 386933u --- NO COMMENTS
F386934 386934u --- NO COMMENTS
F386935 386935u --- NO COMMENTS
F386936 386936u --- NO COMMENTS
F386937 386937u --- NO COMMENTS
F386938 386938u --- NO COMMENTS
F386939 386939u --- NO COMMENTS
F386940 386940u --- NO COMMENTS
F386941 386941u --- NO COMMENTS
F386942 386942u --- NO COMMENTS
F386943 386943u --- NO COMMENTS
F386944 386944u --- NO COMMENTS
F386945 386945u --- NO COMMENTS
F386946 386946u --- NO COMMENTS
F386947 386947u --- NO COMMENTS
F386948 386948u --- NO COMMENTS
F386949 386949u --- NO COMMENTS
F386950 386950u --- NO COMMENTS
F386951 386951u --- NO COMMENTS
F386976 386976u --- NO COMMENTS
F386977 386977u --- NO COMMENTS
F386978 386978u --- NO COMMENTS
F386979 386979u --- NO COMMENTS
F386980 386980u --- NO COMMENTS
F386981 386981u --- NO COMMENTS
F386982 386982u --- NO COMMENTS
F386983 386983u --- NO COMMENTS
F386984 386984u --- NO COMMENTS
F386985 386985u --- NO COMMENTS
F386986 386986u --- NO COMMENTS
F386987 386987u --- NO COMMENTS
F386988 386988u --- NO COMMENTS
F386989 386989u --- NO COMMENTS
F386990 386990u --- NO COMMENTS
F386991 386991u --- NO COMMENTS
F387064 387064u --- NO COMMENTS
F387065 387065u --- NO COMMENTS
F387066 387066u --- NO COMMENTS
F387067 387067u --- NO COMMENTS
F387068 387068u --- NO COMMENTS
F387069 387069u --- NO COMMENTS
F387070 387070u --- NO COMMENTS
F387071 387071u --- NO COMMENTS
F387080 387080u --- NO COMMENTS
F387081 387081u --- NO COMMENTS
F387082 387082u --- NO COMMENTS
F387083 387083u --- NO COMMENTS
F387084 387084u --- NO COMMENTS
F387085 387085u --- NO COMMENTS
F387086 387086u --- NO COMMENTS
F387087 387087u --- NO COMMENTS
F387088 387088u --- NO COMMENTS
F387089 387089u --- NO COMMENTS
F387090 387090u --- NO COMMENTS
F387091 387091u --- NO COMMENTS
F387092 387092u --- NO COMMENTS
F387093 387093u --- NO COMMENTS
F387094 387094u --- NO COMMENTS
F387095 387095u --- NO COMMENTS
F387096 387096u --- NO COMMENTS
F387097 387097u --- NO COMMENTS
F387098 387098u --- NO COMMENTS
F387099 387099u --- NO COMMENTS
F387100 387100u --- NO COMMENTS
F387101 387101u --- NO COMMENTS
F387102 387102u --- NO COMMENTS
F387103 387103u --- NO COMMENTS
F387104 387104u --- NO COMMENTS
F387105 387105u --- NO COMMENTS
F387106 387106u --- NO COMMENTS
F387107 387107u --- NO COMMENTS
F387108 387108u --- NO COMMENTS
F387109 387109u --- NO COMMENTS
F387110 387110u --- NO COMMENTS
F387111 387111u --- NO COMMENTS
F387112 387112u --- NO COMMENTS
F387113 387113u --- NO COMMENTS
F387114 387114u --- NO COMMENTS
F387115 387115u --- NO COMMENTS
F387116 387116u --- NO COMMENTS
F387117 387117u --- NO COMMENTS
F387118 387118u --- NO COMMENTS
F387119 387119u --- NO COMMENTS
F387144 387144u --- NO COMMENTS
F387145 387145u --- NO COMMENTS
F387146 387146u --- NO COMMENTS
F387147 387147u --- NO COMMENTS
F387148 387148u --- NO COMMENTS
F387149 387149u --- NO COMMENTS
F387150 387150u --- NO COMMENTS
F387151 387151u --- NO COMMENTS
F387152 387152u --- NO COMMENTS
F387153 387153u --- NO COMMENTS
F387154 387154u --- NO COMMENTS
F387155 387155u --- NO COMMENTS
F387156 387156u --- NO COMMENTS
F387157 387157u --- NO COMMENTS
F387158 387158u --- NO COMMENTS
F387159 387159u --- NO COMMENTS
F387232 387232u --- NO COMMENTS
F387233 387233u --- NO COMMENTS
F387234 387234u --- NO COMMENTS
F387235 387235u --- NO COMMENTS
F387236 387236u --- NO COMMENTS
F387237 387237u --- NO COMMENTS
F387238 387238u --- NO COMMENTS
F387239 387239u --- NO COMMENTS
F387248 387248u --- NO COMMENTS
F387249 387249u --- NO COMMENTS
F387250 387250u --- NO COMMENTS
F387251 387251u --- NO COMMENTS
F387252 387252u --- NO COMMENTS
F387253 387253u --- NO COMMENTS
F387254 387254u --- NO COMMENTS
F387255 387255u --- NO COMMENTS
F387256 387256u --- NO COMMENTS
F387257 387257u --- NO COMMENTS
F387258 387258u --- NO COMMENTS
F387259 387259u --- NO COMMENTS
F387260 387260u --- NO COMMENTS
F387261 387261u --- NO COMMENTS
F387262 387262u --- NO COMMENTS
F387263 387263u --- NO COMMENTS
F387264 387264u --- NO COMMENTS
F387265 387265u --- NO COMMENTS
F387266 387266u --- NO COMMENTS
F387267 387267u --- NO COMMENTS
F387268 387268u --- NO COMMENTS
F387269 387269u --- NO COMMENTS
F387270 387270u --- NO COMMENTS
F387271 387271u --- NO COMMENTS
F387272 387272u --- NO COMMENTS
F387273 387273u --- NO COMMENTS
F387274 387274u --- NO COMMENTS
F387275 387275u --- NO COMMENTS
F387276 387276u --- NO COMMENTS
F387277 387277u --- NO COMMENTS
F387278 387278u --- NO COMMENTS
F387279 387279u --- NO COMMENTS
F387280 387280u --- NO COMMENTS
F387281 387281u --- NO COMMENTS
F387282 387282u --- NO COMMENTS
F387283 387283u --- NO COMMENTS
F387284 387284u --- NO COMMENTS
F387285 387285u --- NO COMMENTS
F387286 387286u --- NO COMMENTS
F387287 387287u --- NO COMMENTS
F387312 387312u --- NO COMMENTS
F387313 387313u --- NO COMMENTS
F387314 387314u --- NO COMMENTS
F387315 387315u --- NO COMMENTS
F387316 387316u --- NO COMMENTS
F387317 387317u --- NO COMMENTS
F387318 387318u --- NO COMMENTS
F387319 387319u --- NO COMMENTS
F387320 387320u --- NO COMMENTS
F387321 387321u --- NO COMMENTS
F387322 387322u --- NO COMMENTS
F387323 387323u --- NO COMMENTS
F387324 387324u --- NO COMMENTS
F387325 387325u --- NO COMMENTS
F387326 387326u --- NO COMMENTS
F387327 387327u --- NO COMMENTS
F387400 387400u --- NO COMMENTS
F387401 387401u --- NO COMMENTS
F387402 387402u --- NO COMMENTS
F387403 387403u --- NO COMMENTS
F387404 387404u --- NO COMMENTS
F387405 387405u --- NO COMMENTS
F387406 387406u --- NO COMMENTS
F387407 387407u --- NO COMMENTS
F387416 387416u --- NO COMMENTS
F387417 387417u --- NO COMMENTS
F387418 387418u --- NO COMMENTS
F387419 387419u --- NO COMMENTS
F387420 387420u --- NO COMMENTS
F387421 387421u --- NO COMMENTS
F387422 387422u --- NO COMMENTS
F387423 387423u --- NO COMMENTS
F387424 387424u --- NO COMMENTS
F387425 387425u --- NO COMMENTS
F387426 387426u --- NO COMMENTS
F387427 387427u --- NO COMMENTS
F387428 387428u --- NO COMMENTS
F387429 387429u --- NO COMMENTS
F387430 387430u --- NO COMMENTS
F387431 387431u --- NO COMMENTS
F387432 387432u --- NO COMMENTS
F387433 387433u --- NO COMMENTS
F387434 387434u --- NO COMMENTS
F387435 387435u --- NO COMMENTS
F387436 387436u --- NO COMMENTS
F387437 387437u --- NO COMMENTS
F387438 387438u --- NO COMMENTS
F387439 387439u --- NO COMMENTS
F387440 387440u --- NO COMMENTS
F387441 387441u --- NO COMMENTS
F387442 387442u --- NO COMMENTS
F387443 387443u --- NO COMMENTS
F387444 387444u --- NO COMMENTS
F387445 387445u --- NO COMMENTS
F387446 387446u --- NO COMMENTS
F387447 387447u --- NO COMMENTS
F387448 387448u --- NO COMMENTS
F387449 387449u --- NO COMMENTS
F387450 387450u --- NO COMMENTS
F387451 387451u --- NO COMMENTS
F387452 387452u --- NO COMMENTS
F387453 387453u --- NO COMMENTS
F387454 387454u --- NO COMMENTS
F387455 387455u --- NO COMMENTS
F387480 387480u --- NO COMMENTS
F387481 387481u --- NO COMMENTS
F387482 387482u --- NO COMMENTS
F387483 387483u --- NO COMMENTS
F387484 387484u --- NO COMMENTS
F387485 387485u --- NO COMMENTS
F387486 387486u --- NO COMMENTS
F387487 387487u --- NO COMMENTS
F387488 387488u --- NO COMMENTS
F387489 387489u --- NO COMMENTS
F387490 387490u --- NO COMMENTS
F387491 387491u --- NO COMMENTS
F387492 387492u --- NO COMMENTS
F387493 387493u --- NO COMMENTS
F387494 387494u --- NO COMMENTS
F387495 387495u --- NO COMMENTS
F387952 387952u --- NO COMMENTS
F387953 387953u --- NO COMMENTS
F387954 387954u --- NO COMMENTS
F387955 387955u --- NO COMMENTS
F387956 387956u --- NO COMMENTS
F387957 387957u --- NO COMMENTS
F387958 387958u --- NO COMMENTS
F387959 387959u --- NO COMMENTS
F387960 387960u --- NO COMMENTS
F387961 387961u --- NO COMMENTS
F387962 387962u --- NO COMMENTS
F387963 387963u --- NO COMMENTS
F387964 387964u --- NO COMMENTS
F387965 387965u --- NO COMMENTS
F387966 387966u --- NO COMMENTS
F387967 387967u --- NO COMMENTS
F387968 387968u --- NO COMMENTS
F387969 387969u --- NO COMMENTS
F387970 387970u --- NO COMMENTS
F387971 387971u --- NO COMMENTS
F387972 387972u --- NO COMMENTS
F387973 387973u --- NO COMMENTS
F387974 387974u --- NO COMMENTS
F387975 387975u --- NO COMMENTS
F387976 387976u --- NO COMMENTS
F387977 387977u --- NO COMMENTS
F387978 387978u --- NO COMMENTS
F387979 387979u --- NO COMMENTS
F387980 387980u --- NO COMMENTS
F387981 387981u --- NO COMMENTS
F387982 387982u --- NO COMMENTS
F387983 387983u --- NO COMMENTS
F0387 387u --- NO COMMENTS
F388016 388016u --- NO COMMENTS
F388017 388017u --- NO COMMENTS
F388018 388018u --- NO COMMENTS
F388019 388019u --- NO COMMENTS
F388020 388020u --- NO COMMENTS
F388021 388021u --- NO COMMENTS
F388022 388022u --- NO COMMENTS
F388023 388023u --- NO COMMENTS
F388072 388072u --- NO COMMENTS
F388073 388073u --- NO COMMENTS
F388074 388074u --- NO COMMENTS
F388075 388075u --- NO COMMENTS
F388076 388076u --- NO COMMENTS
F388077 388077u --- NO COMMENTS
F388078 388078u --- NO COMMENTS
F388079 388079u --- NO COMMENTS
F388088 388088u --- NO COMMENTS
F388089 388089u --- NO COMMENTS
F388090 388090u --- NO COMMENTS
F388091 388091u --- NO COMMENTS
F388092 388092u --- NO COMMENTS
F388093 388093u --- NO COMMENTS
F388094 388094u --- NO COMMENTS
F388095 388095u --- NO COMMENTS
F388096 388096u --- NO COMMENTS
F388097 388097u --- NO COMMENTS
F388098 388098u --- NO COMMENTS
F388099 388099u --- NO COMMENTS
F388100 388100u --- NO COMMENTS
F388101 388101u --- NO COMMENTS
F388102 388102u --- NO COMMENTS
F388103 388103u --- NO COMMENTS
F388104 388104u --- NO COMMENTS
F388105 388105u --- NO COMMENTS
F388106 388106u --- NO COMMENTS
F388107 388107u --- NO COMMENTS
F388108 388108u --- NO COMMENTS
F388109 388109u --- NO COMMENTS
F388110 388110u --- NO COMMENTS
F388111 388111u --- NO COMMENTS
F388112 388112u --- NO COMMENTS
F388113 388113u --- NO COMMENTS
F388114 388114u --- NO COMMENTS
F388115 388115u --- NO COMMENTS
F388116 388116u --- NO COMMENTS
F388117 388117u --- NO COMMENTS
F388118 388118u --- NO COMMENTS
F388119 388119u --- NO COMMENTS
F388120 388120u --- NO COMMENTS
F388121 388121u --- NO COMMENTS
F388122 388122u --- NO COMMENTS
F388123 388123u --- NO COMMENTS
F388124 388124u --- NO COMMENTS
F388125 388125u --- NO COMMENTS
F388126 388126u --- NO COMMENTS
F388127 388127u --- NO COMMENTS
F388152 388152u --- NO COMMENTS
F388153 388153u --- NO COMMENTS
F388154 388154u --- NO COMMENTS
F388155 388155u --- NO COMMENTS
F388156 388156u --- NO COMMENTS
F388157 388157u --- NO COMMENTS
F388158 388158u --- NO COMMENTS
F388159 388159u --- NO COMMENTS
F388160 388160u --- NO COMMENTS
F388161 388161u --- NO COMMENTS
F388162 388162u --- NO COMMENTS
F388163 388163u --- NO COMMENTS
F388164 388164u --- NO COMMENTS
F388165 388165u --- NO COMMENTS
F388166 388166u --- NO COMMENTS
F388167 388167u --- NO COMMENTS
F388240 388240u --- NO COMMENTS
F388241 388241u --- NO COMMENTS
F388242 388242u --- NO COMMENTS
F388243 388243u --- NO COMMENTS
F388244 388244u --- NO COMMENTS
F388245 388245u --- NO COMMENTS
F388246 388246u --- NO COMMENTS
F388247 388247u --- NO COMMENTS
F388256 388256u --- NO COMMENTS
F388257 388257u --- NO COMMENTS
F388258 388258u --- NO COMMENTS
F388259 388259u --- NO COMMENTS
F388260 388260u --- NO COMMENTS
F388261 388261u --- NO COMMENTS
F388262 388262u --- NO COMMENTS
F388263 388263u --- NO COMMENTS
F388264 388264u --- NO COMMENTS
F388265 388265u --- NO COMMENTS
F388266 388266u --- NO COMMENTS
F388267 388267u --- NO COMMENTS
F388268 388268u --- NO COMMENTS
F388269 388269u --- NO COMMENTS
F388270 388270u --- NO COMMENTS
F388271 388271u --- NO COMMENTS
F388272 388272u --- NO COMMENTS
F388273 388273u --- NO COMMENTS
F388274 388274u --- NO COMMENTS
F388275 388275u --- NO COMMENTS
F388276 388276u --- NO COMMENTS
F388277 388277u --- NO COMMENTS
F388278 388278u --- NO COMMENTS
F388279 388279u --- NO COMMENTS
F388280 388280u --- NO COMMENTS
F388281 388281u --- NO COMMENTS
F388282 388282u --- NO COMMENTS
F388283 388283u --- NO COMMENTS
F388284 388284u --- NO COMMENTS
F388285 388285u --- NO COMMENTS
F388286 388286u --- NO COMMENTS
F388287 388287u --- NO COMMENTS
F388288 388288u --- NO COMMENTS
F388289 388289u --- NO COMMENTS
F388290 388290u --- NO COMMENTS
F388291 388291u --- NO COMMENTS
F388292 388292u --- NO COMMENTS
F388293 388293u --- NO COMMENTS
F388294 388294u --- NO COMMENTS
F388295 388295u --- NO COMMENTS
F388320 388320u --- NO COMMENTS
F388321 388321u --- NO COMMENTS
F388322 388322u --- NO COMMENTS
F388323 388323u --- NO COMMENTS
F388324 388324u --- NO COMMENTS
F388325 388325u --- NO COMMENTS
F388326 388326u --- NO COMMENTS
F388327 388327u --- NO COMMENTS
F388328 388328u --- NO COMMENTS
F388329 388329u --- NO COMMENTS
F388330 388330u --- NO COMMENTS
F388331 388331u --- NO COMMENTS
F388332 388332u --- NO COMMENTS
F388333 388333u --- NO COMMENTS
F388334 388334u --- NO COMMENTS
F388335 388335u --- NO COMMENTS
F0391 391u --- NO COMMENTS
F392544 392544u --- NO COMMENTS
F392545 392545u --- NO COMMENTS
F392546 392546u --- NO COMMENTS
F392547 392547u --- NO COMMENTS
F392548 392548u --- NO COMMENTS
F392549 392549u --- NO COMMENTS
F392550 392550u --- NO COMMENTS
F392551 392551u --- NO COMMENTS
F392560 392560u --- NO COMMENTS
F392561 392561u --- NO COMMENTS
F392562 392562u --- NO COMMENTS
F392563 392563u --- NO COMMENTS
F392564 392564u --- NO COMMENTS
F392565 392565u --- NO COMMENTS
F392566 392566u --- NO COMMENTS
F392567 392567u --- NO COMMENTS
F392568 392568u --- NO COMMENTS
F392569 392569u --- NO COMMENTS
F392570 392570u --- NO COMMENTS
F392571 392571u --- NO COMMENTS
F392572 392572u --- NO COMMENTS
F392573 392573u --- NO COMMENTS
F392574 392574u --- NO COMMENTS
F392575 392575u --- NO COMMENTS
F392576 392576u --- NO COMMENTS
F392577 392577u --- NO COMMENTS
F392578 392578u --- NO COMMENTS
F392579 392579u --- NO COMMENTS
F392580 392580u --- NO COMMENTS
F392581 392581u --- NO COMMENTS
F392582 392582u --- NO COMMENTS
F392583 392583u --- NO COMMENTS
F392584 392584u --- NO COMMENTS
F392585 392585u --- NO COMMENTS
F392586 392586u --- NO COMMENTS
F392587 392587u --- NO COMMENTS
F392588 392588u --- NO COMMENTS
F392589 392589u --- NO COMMENTS
F392590 392590u --- NO COMMENTS
F392591 392591u --- NO COMMENTS
F392592 392592u --- NO COMMENTS
F392593 392593u --- NO COMMENTS
F392594 392594u --- NO COMMENTS
F392595 392595u --- NO COMMENTS
F392596 392596u --- NO COMMENTS
F392597 392597u --- NO COMMENTS
F392598 392598u --- NO COMMENTS
F392599 392599u --- NO COMMENTS
F392624 392624u --- NO COMMENTS
F392625 392625u --- NO COMMENTS
F392626 392626u --- NO COMMENTS
F392627 392627u --- NO COMMENTS
F392628 392628u --- NO COMMENTS
F392629 392629u --- NO COMMENTS
F392630 392630u --- NO COMMENTS
F392631 392631u --- NO COMMENTS
F392632 392632u --- NO COMMENTS
F392633 392633u --- NO COMMENTS
F392634 392634u --- NO COMMENTS
F392635 392635u --- NO COMMENTS
F392636 392636u --- NO COMMENTS
F392637 392637u --- NO COMMENTS
F392638 392638u --- NO COMMENTS
F392639 392639u --- NO COMMENTS
F392712 392712u --- NO COMMENTS
F392713 392713u --- NO COMMENTS
F392714 392714u --- NO COMMENTS
F392715 392715u --- NO COMMENTS
F392716 392716u --- NO COMMENTS
F392717 392717u --- NO COMMENTS
F392718 392718u --- NO COMMENTS
F392719 392719u --- NO COMMENTS
F392728 392728u --- NO COMMENTS
F392729 392729u --- NO COMMENTS
F392730 392730u --- NO COMMENTS
F392731 392731u --- NO COMMENTS
F392732 392732u --- NO COMMENTS
F392733 392733u --- NO COMMENTS
F392734 392734u --- NO COMMENTS
F392735 392735u --- NO COMMENTS
F392736 392736u --- NO COMMENTS
F392737 392737u --- NO COMMENTS
F392738 392738u --- NO COMMENTS
F392739 392739u --- NO COMMENTS
F392740 392740u --- NO COMMENTS
F392741 392741u --- NO COMMENTS
F392742 392742u --- NO COMMENTS
F392743 392743u --- NO COMMENTS
F392744 392744u --- NO COMMENTS
F392745 392745u --- NO COMMENTS
F392746 392746u --- NO COMMENTS
F392747 392747u --- NO COMMENTS
F392748 392748u --- NO COMMENTS
F392749 392749u --- NO COMMENTS
F392750 392750u --- NO COMMENTS
F392751 392751u --- NO COMMENTS
F392752 392752u --- NO COMMENTS
F392753 392753u --- NO COMMENTS
F392754 392754u --- NO COMMENTS
F392755 392755u --- NO COMMENTS
F392756 392756u --- NO COMMENTS
F392757 392757u --- NO COMMENTS
F392758 392758u --- NO COMMENTS
F392759 392759u --- NO COMMENTS
F392760 392760u --- NO COMMENTS
F392761 392761u --- NO COMMENTS
F392762 392762u --- NO COMMENTS
F392763 392763u --- NO COMMENTS
F392764 392764u --- NO COMMENTS
F392765 392765u --- NO COMMENTS
F392766 392766u --- NO COMMENTS
F392767 392767u --- NO COMMENTS
F392792 392792u --- NO COMMENTS
F392793 392793u --- NO COMMENTS
F392794 392794u --- NO COMMENTS
F392795 392795u --- NO COMMENTS
F392796 392796u --- NO COMMENTS
F392797 392797u --- NO COMMENTS
F392798 392798u --- NO COMMENTS
F392799 392799u --- NO COMMENTS
F392800 392800u --- NO COMMENTS
F392801 392801u --- NO COMMENTS
F392802 392802u --- NO COMMENTS
F392803 392803u --- NO COMMENTS
F392804 392804u --- NO COMMENTS
F392805 392805u --- NO COMMENTS
F392806 392806u --- NO COMMENTS
F392807 392807u --- NO COMMENTS
F392880 392880u --- NO COMMENTS
F392881 392881u --- NO COMMENTS
F392882 392882u --- NO COMMENTS
F392883 392883u --- NO COMMENTS
F392884 392884u --- NO COMMENTS
F392885 392885u --- NO COMMENTS
F392886 392886u --- NO COMMENTS
F392887 392887u --- NO COMMENTS
F392888 392888u --- NO COMMENTS
F392889 392889u --- NO COMMENTS
F392890 392890u --- NO COMMENTS
F392891 392891u --- NO COMMENTS
F392892 392892u --- NO COMMENTS
F392893 392893u --- NO COMMENTS
F392894 392894u --- NO COMMENTS
F392895 392895u --- NO COMMENTS
F392896 392896u --- NO COMMENTS
F392897 392897u --- NO COMMENTS
F392898 392898u --- NO COMMENTS
F392899 392899u --- NO COMMENTS
F392900 392900u --- NO COMMENTS
F392901 392901u --- NO COMMENTS
F392902 392902u --- NO COMMENTS
F392903 392903u --- NO COMMENTS
F392904 392904u --- NO COMMENTS
F392905 392905u --- NO COMMENTS
F392906 392906u --- NO COMMENTS
F392907 392907u --- NO COMMENTS
F392908 392908u --- NO COMMENTS
F392909 392909u --- NO COMMENTS
F392910 392910u --- NO COMMENTS
F392911 392911u --- NO COMMENTS
F392944 392944u --- NO COMMENTS
F392945 392945u --- NO COMMENTS
F392946 392946u --- NO COMMENTS
F392947 392947u --- NO COMMENTS
F392948 392948u --- NO COMMENTS
F392949 392949u --- NO COMMENTS
F392950 392950u --- NO COMMENTS
F392951 392951u --- NO COMMENTS
F393000 393000u --- NO COMMENTS
F393001 393001u --- NO COMMENTS
F393002 393002u --- NO COMMENTS
F393003 393003u --- NO COMMENTS
F393004 393004u --- NO COMMENTS
F393005 393005u --- NO COMMENTS
F393006 393006u --- NO COMMENTS
F393007 393007u --- NO COMMENTS
F393016 393016u --- NO COMMENTS
F393017 393017u --- NO COMMENTS
F393018 393018u --- NO COMMENTS
F393019 393019u --- NO COMMENTS
F393020 393020u --- NO COMMENTS
F393021 393021u --- NO COMMENTS
F393022 393022u --- NO COMMENTS
F393023 393023u --- NO COMMENTS
F393024 393024u --- NO COMMENTS
F393025 393025u --- NO COMMENTS
F393026 393026u --- NO COMMENTS
F393027 393027u --- NO COMMENTS
F393028 393028u --- NO COMMENTS
F393029 393029u --- NO COMMENTS
F393030 393030u --- NO COMMENTS
F393031 393031u --- NO COMMENTS
F393032 393032u --- NO COMMENTS
F393033 393033u --- NO COMMENTS
F393034 393034u --- NO COMMENTS
F393035 393035u --- NO COMMENTS
F393036 393036u --- NO COMMENTS
F393037 393037u --- NO COMMENTS
F393038 393038u --- NO COMMENTS
F393039 393039u --- NO COMMENTS
F393040 393040u --- NO COMMENTS
F393041 393041u --- NO COMMENTS
F393042 393042u --- NO COMMENTS
F393043 393043u --- NO COMMENTS
F393044 393044u --- NO COMMENTS
F393045 393045u --- NO COMMENTS
F393046 393046u --- NO COMMENTS
F393047 393047u --- NO COMMENTS
F393048 393048u --- NO COMMENTS
F393049 393049u --- NO COMMENTS
F393050 393050u --- NO COMMENTS
F393051 393051u --- NO COMMENTS
F393052 393052u --- NO COMMENTS
F393053 393053u --- NO COMMENTS
F393054 393054u --- NO COMMENTS
F393055 393055u --- NO COMMENTS
F393080 393080u --- NO COMMENTS
F393081 393081u --- NO COMMENTS
F393082 393082u --- NO COMMENTS
F393083 393083u --- NO COMMENTS
F393084 393084u --- NO COMMENTS
F393085 393085u --- NO COMMENTS
F393086 393086u --- NO COMMENTS
F393087 393087u --- NO COMMENTS
F393088 393088u --- NO COMMENTS
F393089 393089u --- NO COMMENTS
F393090 393090u --- NO COMMENTS
F393091 393091u --- NO COMMENTS
F393092 393092u --- NO COMMENTS
F393093 393093u --- NO COMMENTS
F393094 393094u --- NO COMMENTS
F393095 393095u --- NO COMMENTS
F393168 393168u --- NO COMMENTS
F393169 393169u --- NO COMMENTS
F393170 393170u --- NO COMMENTS
F393171 393171u --- NO COMMENTS
F393172 393172u --- NO COMMENTS
F393173 393173u --- NO COMMENTS
F393174 393174u --- NO COMMENTS
F393175 393175u --- NO COMMENTS
F393176 393176u --- NO COMMENTS
F393177 393177u --- NO COMMENTS
F393178 393178u --- NO COMMENTS
F393179 393179u --- NO COMMENTS
F393180 393180u --- NO COMMENTS
F393181 393181u --- NO COMMENTS
F393182 393182u --- NO COMMENTS
F393183 393183u --- NO COMMENTS
F393184 393184u --- NO COMMENTS
F393185 393185u --- NO COMMENTS
F393186 393186u --- NO COMMENTS
F393187 393187u --- NO COMMENTS
F393188 393188u --- NO COMMENTS
F393189 393189u --- NO COMMENTS
F393190 393190u --- NO COMMENTS
F393191 393191u --- NO COMMENTS
F393192 393192u --- NO COMMENTS
F393193 393193u --- NO COMMENTS
F393194 393194u --- NO COMMENTS
F393195 393195u --- NO COMMENTS
F393196 393196u --- NO COMMENTS
F393197 393197u --- NO COMMENTS
F393198 393198u --- NO COMMENTS
F393199 393199u --- NO COMMENTS
F393232 393232u --- NO COMMENTS
F393233 393233u --- NO COMMENTS
F393234 393234u --- NO COMMENTS
F393235 393235u --- NO COMMENTS
F393236 393236u --- NO COMMENTS
F393237 393237u --- NO COMMENTS
F393238 393238u --- NO COMMENTS
F393239 393239u --- NO COMMENTS
F393288 393288u --- NO COMMENTS
F393289 393289u --- NO COMMENTS
F393290 393290u --- NO COMMENTS
F393291 393291u --- NO COMMENTS
F393292 393292u --- NO COMMENTS
F393293 393293u --- NO COMMENTS
F393294 393294u --- NO COMMENTS
F393295 393295u --- NO COMMENTS
F393304 393304u --- NO COMMENTS
F393305 393305u --- NO COMMENTS
F393306 393306u --- NO COMMENTS
F393307 393307u --- NO COMMENTS
F393308 393308u --- NO COMMENTS
F393309 393309u --- NO COMMENTS
F393310 393310u --- NO COMMENTS
F393311 393311u --- NO COMMENTS
F393312 393312u --- NO COMMENTS
F393313 393313u --- NO COMMENTS
F393314 393314u --- NO COMMENTS
F393315 393315u --- NO COMMENTS
F393316 393316u --- NO COMMENTS
F393317 393317u --- NO COMMENTS
F393318 393318u --- NO COMMENTS
F393319 393319u --- NO COMMENTS
F393320 393320u --- NO COMMENTS
F393321 393321u --- NO COMMENTS
F393322 393322u --- NO COMMENTS
F393323 393323u --- NO COMMENTS
F393324 393324u --- NO COMMENTS
F393325 393325u --- NO COMMENTS
F393326 393326u --- NO COMMENTS
F393327 393327u --- NO COMMENTS
F393328 393328u --- NO COMMENTS
F393329 393329u --- NO COMMENTS
F393330 393330u --- NO COMMENTS
F393331 393331u --- NO COMMENTS
F393332 393332u --- NO COMMENTS
F393333 393333u --- NO COMMENTS
F393334 393334u --- NO COMMENTS
F393335 393335u --- NO COMMENTS
F393336 393336u --- NO COMMENTS
F393337 393337u --- NO COMMENTS
F393338 393338u --- NO COMMENTS
F393339 393339u --- NO COMMENTS
F393340 393340u --- NO COMMENTS
F393341 393341u --- NO COMMENTS
F393342 393342u --- NO COMMENTS
F393343 393343u --- NO COMMENTS
F393368 393368u --- NO COMMENTS
F393369 393369u --- NO COMMENTS
F393370 393370u --- NO COMMENTS
F393371 393371u --- NO COMMENTS
F393372 393372u --- NO COMMENTS
F393373 393373u --- NO COMMENTS
F393374 393374u --- NO COMMENTS
F393375 393375u --- NO COMMENTS
F393376 393376u --- NO COMMENTS
F393377 393377u --- NO COMMENTS
F393378 393378u --- NO COMMENTS
F393379 393379u --- NO COMMENTS
F393380 393380u --- NO COMMENTS
F393381 393381u --- NO COMMENTS
F393382 393382u --- NO COMMENTS
F393383 393383u --- NO COMMENTS
F393456 393456u --- NO COMMENTS
F393457 393457u --- NO COMMENTS
F393458 393458u --- NO COMMENTS
F393459 393459u --- NO COMMENTS
F393460 393460u --- NO COMMENTS
F393461 393461u --- NO COMMENTS
F393462 393462u --- NO COMMENTS
F393463 393463u --- NO COMMENTS
F393472 393472u --- NO COMMENTS
F393473 393473u --- NO COMMENTS
F393474 393474u --- NO COMMENTS
F393475 393475u --- NO COMMENTS
F393476 393476u --- NO COMMENTS
F393477 393477u --- NO COMMENTS
F393478 393478u --- NO COMMENTS
F393479 393479u --- NO COMMENTS
F393480 393480u --- NO COMMENTS
F393481 393481u --- NO COMMENTS
F393482 393482u --- NO COMMENTS
F393483 393483u --- NO COMMENTS
F393484 393484u --- NO COMMENTS
F393485 393485u --- NO COMMENTS
F393486 393486u --- NO COMMENTS
F393487 393487u --- NO COMMENTS
F393488 393488u --- NO COMMENTS
F393489 393489u --- NO COMMENTS
F393490 393490u --- NO COMMENTS
F393491 393491u --- NO COMMENTS
F393492 393492u --- NO COMMENTS
F393493 393493u --- NO COMMENTS
F393494 393494u --- NO COMMENTS
F393495 393495u --- NO COMMENTS
F393496 393496u --- NO COMMENTS
F393497 393497u --- NO COMMENTS
F393498 393498u --- NO COMMENTS
F393499 393499u --- NO COMMENTS
F393500 393500u --- NO COMMENTS
F393501 393501u --- NO COMMENTS
F393502 393502u --- NO COMMENTS
F393503 393503u --- NO COMMENTS
F393504 393504u --- NO COMMENTS
F393505 393505u --- NO COMMENTS
F393506 393506u --- NO COMMENTS
F393507 393507u --- NO COMMENTS
F393508 393508u --- NO COMMENTS
F393509 393509u --- NO COMMENTS
F393510 393510u --- NO COMMENTS
F393511 393511u --- NO COMMENTS
F393536 393536u --- NO COMMENTS
F393537 393537u --- NO COMMENTS
F393538 393538u --- NO COMMENTS
F393539 393539u --- NO COMMENTS
F393540 393540u --- NO COMMENTS
F393541 393541u --- NO COMMENTS
F393542 393542u --- NO COMMENTS
F393543 393543u --- NO COMMENTS
F393544 393544u --- NO COMMENTS
F393545 393545u --- NO COMMENTS
F393546 393546u --- NO COMMENTS
F393547 393547u --- NO COMMENTS
F393548 393548u --- NO COMMENTS
F393549 393549u --- NO COMMENTS
F393550 393550u --- NO COMMENTS
F393551 393551u --- NO COMMENTS
F393624 393624u --- NO COMMENTS
F393625 393625u --- NO COMMENTS
F393626 393626u --- NO COMMENTS
F393627 393627u --- NO COMMENTS
F393628 393628u --- NO COMMENTS
F393629 393629u --- NO COMMENTS
F393630 393630u --- NO COMMENTS
F393631 393631u --- NO COMMENTS
F393632 393632u --- NO COMMENTS
F393633 393633u --- NO COMMENTS
F393634 393634u --- NO COMMENTS
F393635 393635u --- NO COMMENTS
F393636 393636u --- NO COMMENTS
F393637 393637u --- NO COMMENTS
F393638 393638u --- NO COMMENTS
F393639 393639u --- NO COMMENTS
F393640 393640u --- NO COMMENTS
F393641 393641u --- NO COMMENTS
F393642 393642u --- NO COMMENTS
F393643 393643u --- NO COMMENTS
F393644 393644u --- NO COMMENTS
F393645 393645u --- NO COMMENTS
F393646 393646u --- NO COMMENTS
F393647 393647u --- NO COMMENTS
F393648 393648u --- NO COMMENTS
F393649 393649u --- NO COMMENTS
F393650 393650u --- NO COMMENTS
F393651 393651u --- NO COMMENTS
F393652 393652u --- NO COMMENTS
F393653 393653u --- NO COMMENTS
F393654 393654u --- NO COMMENTS
F393655 393655u --- NO COMMENTS
F393688 393688u --- NO COMMENTS
F393689 393689u --- NO COMMENTS
F393690 393690u --- NO COMMENTS
F393691 393691u --- NO COMMENTS
F393692 393692u --- NO COMMENTS
F393693 393693u --- NO COMMENTS
F393694 393694u --- NO COMMENTS
F393695 393695u --- NO COMMENTS
F393744 393744u --- NO COMMENTS
F393745 393745u --- NO COMMENTS
F393746 393746u --- NO COMMENTS
F393747 393747u --- NO COMMENTS
F393748 393748u --- NO COMMENTS
F393749 393749u --- NO COMMENTS
F393750 393750u --- NO COMMENTS
F393751 393751u --- NO COMMENTS
F393760 393760u --- NO COMMENTS
F393761 393761u --- NO COMMENTS
F393762 393762u --- NO COMMENTS
F393763 393763u --- NO COMMENTS
F393764 393764u --- NO COMMENTS
F393765 393765u --- NO COMMENTS
F393766 393766u --- NO COMMENTS
F393767 393767u --- NO COMMENTS
F393768 393768u --- NO COMMENTS
F393769 393769u --- NO COMMENTS
F393770 393770u --- NO COMMENTS
F393771 393771u --- NO COMMENTS
F393772 393772u --- NO COMMENTS
F393773 393773u --- NO COMMENTS
F393774 393774u --- NO COMMENTS
F393775 393775u --- NO COMMENTS
F393776 393776u --- NO COMMENTS
F393777 393777u --- NO COMMENTS
F393778 393778u --- NO COMMENTS
F393779 393779u --- NO COMMENTS
F393780 393780u --- NO COMMENTS
F393781 393781u --- NO COMMENTS
F393782 393782u --- NO COMMENTS
F393783 393783u --- NO COMMENTS
F393784 393784u --- NO COMMENTS
F393785 393785u --- NO COMMENTS
F393786 393786u --- NO COMMENTS
F393787 393787u --- NO COMMENTS
F393788 393788u --- NO COMMENTS
F393789 393789u --- NO COMMENTS
F393790 393790u --- NO COMMENTS
F393791 393791u --- NO COMMENTS
F393792 393792u --- NO COMMENTS
F393793 393793u --- NO COMMENTS
F393794 393794u --- NO COMMENTS
F393795 393795u --- NO COMMENTS
F393796 393796u --- NO COMMENTS
F393797 393797u --- NO COMMENTS
F393798 393798u --- NO COMMENTS
F393799 393799u --- NO COMMENTS
F393824 393824u --- NO COMMENTS
F393825 393825u --- NO COMMENTS
F393826 393826u --- NO COMMENTS
F393827 393827u --- NO COMMENTS
F393828 393828u --- NO COMMENTS
F393829 393829u --- NO COMMENTS
F393830 393830u --- NO COMMENTS
F393831 393831u --- NO COMMENTS
F393832 393832u --- NO COMMENTS
F393833 393833u --- NO COMMENTS
F393834 393834u --- NO COMMENTS
F393835 393835u --- NO COMMENTS
F393836 393836u --- NO COMMENTS
F393837 393837u --- NO COMMENTS
F393838 393838u --- NO COMMENTS
F393839 393839u --- NO COMMENTS
F393912 393912u --- NO COMMENTS
F393913 393913u --- NO COMMENTS
F393914 393914u --- NO COMMENTS
F393915 393915u --- NO COMMENTS
F393916 393916u --- NO COMMENTS
F393917 393917u --- NO COMMENTS
F393918 393918u --- NO COMMENTS
F393919 393919u --- NO COMMENTS
F393920 393920u --- NO COMMENTS
F393921 393921u --- NO COMMENTS
F393922 393922u --- NO COMMENTS
F393923 393923u --- NO COMMENTS
F393924 393924u --- NO COMMENTS
F393925 393925u --- NO COMMENTS
F393926 393926u --- NO COMMENTS
F393927 393927u --- NO COMMENTS
F393928 393928u --- NO COMMENTS
F393929 393929u --- NO COMMENTS
F393930 393930u --- NO COMMENTS
F393931 393931u --- NO COMMENTS
F393932 393932u --- NO COMMENTS
F393933 393933u --- NO COMMENTS
F393934 393934u --- NO COMMENTS
F393935 393935u --- NO COMMENTS
F393936 393936u --- NO COMMENTS
F393937 393937u --- NO COMMENTS
F393938 393938u --- NO COMMENTS
F393939 393939u --- NO COMMENTS
F393940 393940u --- NO COMMENTS
F393941 393941u --- NO COMMENTS
F393942 393942u --- NO COMMENTS
F393943 393943u --- NO COMMENTS
F393976 393976u --- NO COMMENTS
F393977 393977u --- NO COMMENTS
F393978 393978u --- NO COMMENTS
F393979 393979u --- NO COMMENTS
F393980 393980u --- NO COMMENTS
F393981 393981u --- NO COMMENTS
F393982 393982u --- NO COMMENTS
F393983 393983u --- NO COMMENTS
F394096 394096u --- NO COMMENTS
F394097 394097u --- NO COMMENTS
F394098 394098u --- NO COMMENTS
F394099 394099u --- NO COMMENTS
F394100 394100u --- NO COMMENTS
F394101 394101u --- NO COMMENTS
F394102 394102u --- NO COMMENTS
F394103 394103u --- NO COMMENTS
F394112 394112u --- NO COMMENTS
F394113 394113u --- NO COMMENTS
F394114 394114u --- NO COMMENTS
F394115 394115u --- NO COMMENTS
F394116 394116u --- NO COMMENTS
F394117 394117u --- NO COMMENTS
F394118 394118u --- NO COMMENTS
F394119 394119u --- NO COMMENTS
F394120 394120u --- NO COMMENTS
F394121 394121u --- NO COMMENTS
F394122 394122u --- NO COMMENTS
F394123 394123u --- NO COMMENTS
F394124 394124u --- NO COMMENTS
F394125 394125u --- NO COMMENTS
F394126 394126u --- NO COMMENTS
F394127 394127u --- NO COMMENTS
F394128 394128u --- NO COMMENTS
F394129 394129u --- NO COMMENTS
F394130 394130u --- NO COMMENTS
F394131 394131u --- NO COMMENTS
F394132 394132u --- NO COMMENTS
F394133 394133u --- NO COMMENTS
F394134 394134u --- NO COMMENTS
F394135 394135u --- NO COMMENTS
F394136 394136u --- NO COMMENTS
F394137 394137u --- NO COMMENTS
F394138 394138u --- NO COMMENTS
F394139 394139u --- NO COMMENTS
F394140 394140u --- NO COMMENTS
F394141 394141u --- NO COMMENTS
F394142 394142u --- NO COMMENTS
F394143 394143u --- NO COMMENTS
F394144 394144u --- NO COMMENTS
F394145 394145u --- NO COMMENTS
F394146 394146u --- NO COMMENTS
F394147 394147u --- NO COMMENTS
F394148 394148u --- NO COMMENTS
F394149 394149u --- NO COMMENTS
F394150 394150u --- NO COMMENTS
F394151 394151u --- NO COMMENTS
F394176 394176u --- NO COMMENTS
F394177 394177u --- NO COMMENTS
F394178 394178u --- NO COMMENTS
F394179 394179u --- NO COMMENTS
F394180 394180u --- NO COMMENTS
F394181 394181u --- NO COMMENTS
F394182 394182u --- NO COMMENTS
F394183 394183u --- NO COMMENTS
F394184 394184u --- NO COMMENTS
F394185 394185u --- NO COMMENTS
F394186 394186u --- NO COMMENTS
F394187 394187u --- NO COMMENTS
F394188 394188u --- NO COMMENTS
F394189 394189u --- NO COMMENTS
F394190 394190u --- NO COMMENTS
F394191 394191u --- NO COMMENTS
F394264 394264u --- NO COMMENTS
F394265 394265u --- NO COMMENTS
F394266 394266u --- NO COMMENTS
F394267 394267u --- NO COMMENTS
F394268 394268u --- NO COMMENTS
F394269 394269u --- NO COMMENTS
F394270 394270u --- NO COMMENTS
F394271 394271u --- NO COMMENTS
F394280 394280u --- NO COMMENTS
F394281 394281u --- NO COMMENTS
F394282 394282u --- NO COMMENTS
F394283 394283u --- NO COMMENTS
F394284 394284u --- NO COMMENTS
F394285 394285u --- NO COMMENTS
F394286 394286u --- NO COMMENTS
F394287 394287u --- NO COMMENTS
F394288 394288u --- NO COMMENTS
F394289 394289u --- NO COMMENTS
F394290 394290u --- NO COMMENTS
F394291 394291u --- NO COMMENTS
F394292 394292u --- NO COMMENTS
F394293 394293u --- NO COMMENTS
F394294 394294u --- NO COMMENTS
F394295 394295u --- NO COMMENTS
F394296 394296u --- NO COMMENTS
F394297 394297u --- NO COMMENTS
F394298 394298u --- NO COMMENTS
F394299 394299u --- NO COMMENTS
F394300 394300u --- NO COMMENTS
F394301 394301u --- NO COMMENTS
F394302 394302u --- NO COMMENTS
F394303 394303u --- NO COMMENTS
F394304 394304u --- NO COMMENTS
F394305 394305u --- NO COMMENTS
F394306 394306u --- NO COMMENTS
F394307 394307u --- NO COMMENTS
F394308 394308u --- NO COMMENTS
F394309 394309u --- NO COMMENTS
F394310 394310u --- NO COMMENTS
F394311 394311u --- NO COMMENTS
F394312 394312u --- NO COMMENTS
F394313 394313u --- NO COMMENTS
F394314 394314u --- NO COMMENTS
F394315 394315u --- NO COMMENTS
F394316 394316u --- NO COMMENTS
F394317 394317u --- NO COMMENTS
F394318 394318u --- NO COMMENTS
F394319 394319u --- NO COMMENTS
F394344 394344u --- NO COMMENTS
F394345 394345u --- NO COMMENTS
F394346 394346u --- NO COMMENTS
F394347 394347u --- NO COMMENTS
F394348 394348u --- NO COMMENTS
F394349 394349u --- NO COMMENTS
F394350 394350u --- NO COMMENTS
F394351 394351u --- NO COMMENTS
F394352 394352u --- NO COMMENTS
F394353 394353u --- NO COMMENTS
F394354 394354u --- NO COMMENTS
F394355 394355u --- NO COMMENTS
F394356 394356u --- NO COMMENTS
F394357 394357u --- NO COMMENTS
F394358 394358u --- NO COMMENTS
F394359 394359u --- NO COMMENTS
F394480 394480u --- NO COMMENTS
F394481 394481u --- NO COMMENTS
F394482 394482u --- NO COMMENTS
F394483 394483u --- NO COMMENTS
F394484 394484u --- NO COMMENTS
F394485 394485u --- NO COMMENTS
F394486 394486u --- NO COMMENTS
F394487 394487u --- NO COMMENTS
F394496 394496u --- NO COMMENTS
F394497 394497u --- NO COMMENTS
F394498 394498u --- NO COMMENTS
F394499 394499u --- NO COMMENTS
F394500 394500u --- NO COMMENTS
F394501 394501u --- NO COMMENTS
F394502 394502u --- NO COMMENTS
F394503 394503u --- NO COMMENTS
F394504 394504u --- NO COMMENTS
F394505 394505u --- NO COMMENTS
F394506 394506u --- NO COMMENTS
F394507 394507u --- NO COMMENTS
F394508 394508u --- NO COMMENTS
F394509 394509u --- NO COMMENTS
F394510 394510u --- NO COMMENTS
F394511 394511u --- NO COMMENTS
F394512 394512u --- NO COMMENTS
F394513 394513u --- NO COMMENTS
F394514 394514u --- NO COMMENTS
F394515 394515u --- NO COMMENTS
F394516 394516u --- NO COMMENTS
F394517 394517u --- NO COMMENTS
F394518 394518u --- NO COMMENTS
F394519 394519u --- NO COMMENTS
F394520 394520u --- NO COMMENTS
F394521 394521u --- NO COMMENTS
F394522 394522u --- NO COMMENTS
F394523 394523u --- NO COMMENTS
F394524 394524u --- NO COMMENTS
F394525 394525u --- NO COMMENTS
F394526 394526u --- NO COMMENTS
F394527 394527u --- NO COMMENTS
F394528 394528u --- NO COMMENTS
F394529 394529u --- NO COMMENTS
F394530 394530u --- NO COMMENTS
F394531 394531u --- NO COMMENTS
F394532 394532u --- NO COMMENTS
F394533 394533u --- NO COMMENTS
F394534 394534u --- NO COMMENTS
F394535 394535u --- NO COMMENTS
F394560 394560u --- NO COMMENTS
F394561 394561u --- NO COMMENTS
F394562 394562u --- NO COMMENTS
F394563 394563u --- NO COMMENTS
F394564 394564u --- NO COMMENTS
F394565 394565u --- NO COMMENTS
F394566 394566u --- NO COMMENTS
F394567 394567u --- NO COMMENTS
F394568 394568u --- NO COMMENTS
F394569 394569u --- NO COMMENTS
F394570 394570u --- NO COMMENTS
F394571 394571u --- NO COMMENTS
F394572 394572u --- NO COMMENTS
F394573 394573u --- NO COMMENTS
F394574 394574u --- NO COMMENTS
F394575 394575u --- NO COMMENTS
F394648 394648u --- NO COMMENTS
F394649 394649u --- NO COMMENTS
F394650 394650u --- NO COMMENTS
F394651 394651u --- NO COMMENTS
F394652 394652u --- NO COMMENTS
F394653 394653u --- NO COMMENTS
F394654 394654u --- NO COMMENTS
F394655 394655u --- NO COMMENTS
F394656 394656u --- NO COMMENTS
F394657 394657u --- NO COMMENTS
F394658 394658u --- NO COMMENTS
F394659 394659u --- NO COMMENTS
F394660 394660u --- NO COMMENTS
F394661 394661u --- NO COMMENTS
F394662 394662u --- NO COMMENTS
F394663 394663u --- NO COMMENTS
F394664 394664u --- NO COMMENTS
F394665 394665u --- NO COMMENTS
F394666 394666u --- NO COMMENTS
F394667 394667u --- NO COMMENTS
F394668 394668u --- NO COMMENTS
F394669 394669u --- NO COMMENTS
F394670 394670u --- NO COMMENTS
F394671 394671u --- NO COMMENTS
F394672 394672u --- NO COMMENTS
F394673 394673u --- NO COMMENTS
F394674 394674u --- NO COMMENTS
F394675 394675u --- NO COMMENTS
F394676 394676u --- NO COMMENTS
F394677 394677u --- NO COMMENTS
F394678 394678u --- NO COMMENTS
F394679 394679u --- NO COMMENTS
F394712 394712u --- NO COMMENTS
F394713 394713u --- NO COMMENTS
F394714 394714u --- NO COMMENTS
F394715 394715u --- NO COMMENTS
F394716 394716u --- NO COMMENTS
F394717 394717u --- NO COMMENTS
F394718 394718u --- NO COMMENTS
F394719 394719u --- NO COMMENTS
F0394 394u --- NO COMMENTS
F0395 395u --- NO COMMENTS
F0396 396u --- NO COMMENTS
F0397 397u --- NO COMMENTS
F0398 398u --- NO COMMENTS
F0399 399u --- NO COMMENTS
F400456 400456u --- NO COMMENTS
F400457 400457u --- NO COMMENTS
F400458 400458u --- NO COMMENTS
F400459 400459u --- NO COMMENTS
F400460 400460u --- NO COMMENTS
F400461 400461u --- NO COMMENTS
F400462 400462u --- NO COMMENTS
F400463 400463u --- NO COMMENTS
F400472 400472u --- NO COMMENTS
F400473 400473u --- NO COMMENTS
F400474 400474u --- NO COMMENTS
F400475 400475u --- NO COMMENTS
F400476 400476u --- NO COMMENTS
F400477 400477u --- NO COMMENTS
F400478 400478u --- NO COMMENTS
F400479 400479u --- NO COMMENTS
F400480 400480u --- NO COMMENTS
F400481 400481u --- NO COMMENTS
F400482 400482u --- NO COMMENTS
F400483 400483u --- NO COMMENTS
F400484 400484u --- NO COMMENTS
F400485 400485u --- NO COMMENTS
F400486 400486u --- NO COMMENTS
F400487 400487u --- NO COMMENTS
F400488 400488u --- NO COMMENTS
F400489 400489u --- NO COMMENTS
F400490 400490u --- NO COMMENTS
F400491 400491u --- NO COMMENTS
F400492 400492u --- NO COMMENTS
F400493 400493u --- NO COMMENTS
F400494 400494u --- NO COMMENTS
F400495 400495u --- NO COMMENTS
F400496 400496u --- NO COMMENTS
F400497 400497u --- NO COMMENTS
F400498 400498u --- NO COMMENTS
F400499 400499u --- NO COMMENTS
F400500 400500u --- NO COMMENTS
F400501 400501u --- NO COMMENTS
F400502 400502u --- NO COMMENTS
F400503 400503u --- NO COMMENTS
F400504 400504u --- NO COMMENTS
F400505 400505u --- NO COMMENTS
F400506 400506u --- NO COMMENTS
F400507 400507u --- NO COMMENTS
F400508 400508u --- NO COMMENTS
F400509 400509u --- NO COMMENTS
F400510 400510u --- NO COMMENTS
F400511 400511u --- NO COMMENTS
F400536 400536u --- NO COMMENTS
F400537 400537u --- NO COMMENTS
F400538 400538u --- NO COMMENTS
F400539 400539u --- NO COMMENTS
F400540 400540u --- NO COMMENTS
F400541 400541u --- NO COMMENTS
F400542 400542u --- NO COMMENTS
F400543 400543u --- NO COMMENTS
F400544 400544u --- NO COMMENTS
F400545 400545u --- NO COMMENTS
F400546 400546u --- NO COMMENTS
F400547 400547u --- NO COMMENTS
F400548 400548u --- NO COMMENTS
F400549 400549u --- NO COMMENTS
F400550 400550u --- NO COMMENTS
F400551 400551u --- NO COMMENTS
F400624 400624u --- NO COMMENTS
F400625 400625u --- NO COMMENTS
F400626 400626u --- NO COMMENTS
F400627 400627u --- NO COMMENTS
F400628 400628u --- NO COMMENTS
F400629 400629u --- NO COMMENTS
F400630 400630u --- NO COMMENTS
F400631 400631u --- NO COMMENTS
F400640 400640u --- NO COMMENTS
F400641 400641u --- NO COMMENTS
F400642 400642u --- NO COMMENTS
F400643 400643u --- NO COMMENTS
F400644 400644u --- NO COMMENTS
F400645 400645u --- NO COMMENTS
F400646 400646u --- NO COMMENTS
F400647 400647u --- NO COMMENTS
F400648 400648u --- NO COMMENTS
F400649 400649u --- NO COMMENTS
F400650 400650u --- NO COMMENTS
F400651 400651u --- NO COMMENTS
F400652 400652u --- NO COMMENTS
F400653 400653u --- NO COMMENTS
F400654 400654u --- NO COMMENTS
F400655 400655u --- NO COMMENTS
F400656 400656u --- NO COMMENTS
F400657 400657u --- NO COMMENTS
F400658 400658u --- NO COMMENTS
F400659 400659u --- NO COMMENTS
F400660 400660u --- NO COMMENTS
F400661 400661u --- NO COMMENTS
F400662 400662u --- NO COMMENTS
F400663 400663u --- NO COMMENTS
F400664 400664u --- NO COMMENTS
F400665 400665u --- NO COMMENTS
F400666 400666u --- NO COMMENTS
F400667 400667u --- NO COMMENTS
F400668 400668u --- NO COMMENTS
F400669 400669u --- NO COMMENTS
F400670 400670u --- NO COMMENTS
F400671 400671u --- NO COMMENTS
F400672 400672u --- NO COMMENTS
F400673 400673u --- NO COMMENTS
F400674 400674u --- NO COMMENTS
F400675 400675u --- NO COMMENTS
F400676 400676u --- NO COMMENTS
F400677 400677u --- NO COMMENTS
F400678 400678u --- NO COMMENTS
F400679 400679u --- NO COMMENTS
F400704 400704u --- NO COMMENTS
F400705 400705u --- NO COMMENTS
F400706 400706u --- NO COMMENTS
F400707 400707u --- NO COMMENTS
F400708 400708u --- NO COMMENTS
F400709 400709u --- NO COMMENTS
F400710 400710u --- NO COMMENTS
F400711 400711u --- NO COMMENTS
F400712 400712u --- NO COMMENTS
F400713 400713u --- NO COMMENTS
F400714 400714u --- NO COMMENTS
F400715 400715u --- NO COMMENTS
F400716 400716u --- NO COMMENTS
F400717 400717u --- NO COMMENTS
F400718 400718u --- NO COMMENTS
F400719 400719u --- NO COMMENTS
F400792 400792u --- NO COMMENTS
F400793 400793u --- NO COMMENTS
F400794 400794u --- NO COMMENTS
F400795 400795u --- NO COMMENTS
F400796 400796u --- NO COMMENTS
F400797 400797u --- NO COMMENTS
F400798 400798u --- NO COMMENTS
F400799 400799u --- NO COMMENTS
F400808 400808u --- NO COMMENTS
F400809 400809u --- NO COMMENTS
F400810 400810u --- NO COMMENTS
F400811 400811u --- NO COMMENTS
F400812 400812u --- NO COMMENTS
F400813 400813u --- NO COMMENTS
F400814 400814u --- NO COMMENTS
F400815 400815u --- NO COMMENTS
F400816 400816u --- NO COMMENTS
F400817 400817u --- NO COMMENTS
F400818 400818u --- NO COMMENTS
F400819 400819u --- NO COMMENTS
F400820 400820u --- NO COMMENTS
F400821 400821u --- NO COMMENTS
F400822 400822u --- NO COMMENTS
F400823 400823u --- NO COMMENTS
F400824 400824u --- NO COMMENTS
F400825 400825u --- NO COMMENTS
F400826 400826u --- NO COMMENTS
F400827 400827u --- NO COMMENTS
F400828 400828u --- NO COMMENTS
F400829 400829u --- NO COMMENTS
F400830 400830u --- NO COMMENTS
F400831 400831u --- NO COMMENTS
F400832 400832u --- NO COMMENTS
F400833 400833u --- NO COMMENTS
F400834 400834u --- NO COMMENTS
F400835 400835u --- NO COMMENTS
F400836 400836u --- NO COMMENTS
F400837 400837u --- NO COMMENTS
F400838 400838u --- NO COMMENTS
F400839 400839u --- NO COMMENTS
F400840 400840u --- NO COMMENTS
F400841 400841u --- NO COMMENTS
F400842 400842u --- NO COMMENTS
F400843 400843u --- NO COMMENTS
F400844 400844u --- NO COMMENTS
F400845 400845u --- NO COMMENTS
F400846 400846u --- NO COMMENTS
F400847 400847u --- NO COMMENTS
F400872 400872u --- NO COMMENTS
F400873 400873u --- NO COMMENTS
F400874 400874u --- NO COMMENTS
F400875 400875u --- NO COMMENTS
F400876 400876u --- NO COMMENTS
F400877 400877u --- NO COMMENTS
F400878 400878u --- NO COMMENTS
F400879 400879u --- NO COMMENTS
F400880 400880u --- NO COMMENTS
F400881 400881u --- NO COMMENTS
F400882 400882u --- NO COMMENTS
F400883 400883u --- NO COMMENTS
F400884 400884u --- NO COMMENTS
F400885 400885u --- NO COMMENTS
F400886 400886u --- NO COMMENTS
F400887 400887u --- NO COMMENTS
F400960 400960u --- NO COMMENTS
F400961 400961u --- NO COMMENTS
F400962 400962u --- NO COMMENTS
F400963 400963u --- NO COMMENTS
F400964 400964u --- NO COMMENTS
F400965 400965u --- NO COMMENTS
F400966 400966u --- NO COMMENTS
F400967 400967u --- NO COMMENTS
F400976 400976u --- NO COMMENTS
F400977 400977u --- NO COMMENTS
F400978 400978u --- NO COMMENTS
F400979 400979u --- NO COMMENTS
F400980 400980u --- NO COMMENTS
F400981 400981u --- NO COMMENTS
F400982 400982u --- NO COMMENTS
F400983 400983u --- NO COMMENTS
F400984 400984u --- NO COMMENTS
F400985 400985u --- NO COMMENTS
F400986 400986u --- NO COMMENTS
F400987 400987u --- NO COMMENTS
F400988 400988u --- NO COMMENTS
F400989 400989u --- NO COMMENTS
F400990 400990u --- NO COMMENTS
F400991 400991u --- NO COMMENTS
F400992 400992u --- NO COMMENTS
F400993 400993u --- NO COMMENTS
F400994 400994u --- NO COMMENTS
F400995 400995u --- NO COMMENTS
F400996 400996u --- NO COMMENTS
F400997 400997u --- NO COMMENTS
F400998 400998u --- NO COMMENTS
F400999 400999u --- NO COMMENTS
F0400 400u --- NO COMMENTS
F401000 401000u --- NO COMMENTS
F401001 401001u --- NO COMMENTS
F401002 401002u --- NO COMMENTS
F401003 401003u --- NO COMMENTS
F401004 401004u --- NO COMMENTS
F401005 401005u --- NO COMMENTS
F401006 401006u --- NO COMMENTS
F401007 401007u --- NO COMMENTS
F401008 401008u --- NO COMMENTS
F401009 401009u --- NO COMMENTS
F401010 401010u --- NO COMMENTS
F401011 401011u --- NO COMMENTS
F401012 401012u --- NO COMMENTS
F401013 401013u --- NO COMMENTS
F401014 401014u --- NO COMMENTS
F401015 401015u --- NO COMMENTS
F401040 401040u --- NO COMMENTS
F401041 401041u --- NO COMMENTS
F401042 401042u --- NO COMMENTS
F401043 401043u --- NO COMMENTS
F401044 401044u --- NO COMMENTS
F401045 401045u --- NO COMMENTS
F401046 401046u --- NO COMMENTS
F401047 401047u --- NO COMMENTS
F401048 401048u --- NO COMMENTS
F401049 401049u --- NO COMMENTS
F401050 401050u --- NO COMMENTS
F401051 401051u --- NO COMMENTS
F401052 401052u --- NO COMMENTS
F401053 401053u --- NO COMMENTS
F401054 401054u --- NO COMMENTS
F401055 401055u --- NO COMMENTS
F401128 401128u --- NO COMMENTS
F401129 401129u --- NO COMMENTS
F401130 401130u --- NO COMMENTS
F401131 401131u --- NO COMMENTS
F401132 401132u --- NO COMMENTS
F401133 401133u --- NO COMMENTS
F401134 401134u --- NO COMMENTS
F401135 401135u --- NO COMMENTS
F401144 401144u --- NO COMMENTS
F401145 401145u --- NO COMMENTS
F401146 401146u --- NO COMMENTS
F401147 401147u --- NO COMMENTS
F401148 401148u --- NO COMMENTS
F401149 401149u --- NO COMMENTS
F401150 401150u --- NO COMMENTS
F401151 401151u --- NO COMMENTS
F401152 401152u --- NO COMMENTS
F401153 401153u --- NO COMMENTS
F401154 401154u --- NO COMMENTS
F401155 401155u --- NO COMMENTS
F401156 401156u --- NO COMMENTS
F401157 401157u --- NO COMMENTS
F401158 401158u --- NO COMMENTS
F401159 401159u --- NO COMMENTS
F401160 401160u --- NO COMMENTS
F401161 401161u --- NO COMMENTS
F401162 401162u --- NO COMMENTS
F401163 401163u --- NO COMMENTS
F401164 401164u --- NO COMMENTS
F401165 401165u --- NO COMMENTS
F401166 401166u --- NO COMMENTS
F401167 401167u --- NO COMMENTS
F401168 401168u --- NO COMMENTS
F401169 401169u --- NO COMMENTS
F401170 401170u --- NO COMMENTS
F401171 401171u --- NO COMMENTS
F401172 401172u --- NO COMMENTS
F401173 401173u --- NO COMMENTS
F401174 401174u --- NO COMMENTS
F401175 401175u --- NO COMMENTS
F401176 401176u --- NO COMMENTS
F401177 401177u --- NO COMMENTS
F401178 401178u --- NO COMMENTS
F401179 401179u --- NO COMMENTS
F401180 401180u --- NO COMMENTS
F401181 401181u --- NO COMMENTS
F401182 401182u --- NO COMMENTS
F401183 401183u --- NO COMMENTS
F401208 401208u --- NO COMMENTS
F401209 401209u --- NO COMMENTS
F401210 401210u --- NO COMMENTS
F401211 401211u --- NO COMMENTS
F401212 401212u --- NO COMMENTS
F401213 401213u --- NO COMMENTS
F401214 401214u --- NO COMMENTS
F401215 401215u --- NO COMMENTS
F401216 401216u --- NO COMMENTS
F401217 401217u --- NO COMMENTS
F401218 401218u --- NO COMMENTS
F401219 401219u --- NO COMMENTS
F401220 401220u --- NO COMMENTS
F401221 401221u --- NO COMMENTS
F401222 401222u --- NO COMMENTS
F401223 401223u --- NO COMMENTS
F401296 401296u --- NO COMMENTS
F401297 401297u --- NO COMMENTS
F401298 401298u --- NO COMMENTS
F401299 401299u --- NO COMMENTS
F401300 401300u --- NO COMMENTS
F401301 401301u --- NO COMMENTS
F401302 401302u --- NO COMMENTS
F401303 401303u --- NO COMMENTS
F401312 401312u --- NO COMMENTS
F401313 401313u --- NO COMMENTS
F401314 401314u --- NO COMMENTS
F401315 401315u --- NO COMMENTS
F401316 401316u --- NO COMMENTS
F401317 401317u --- NO COMMENTS
F401318 401318u --- NO COMMENTS
F401319 401319u --- NO COMMENTS
F401320 401320u --- NO COMMENTS
F401321 401321u --- NO COMMENTS
F401322 401322u --- NO COMMENTS
F401323 401323u --- NO COMMENTS
F401324 401324u --- NO COMMENTS
F401325 401325u --- NO COMMENTS
F401326 401326u --- NO COMMENTS
F401327 401327u --- NO COMMENTS
F401328 401328u --- NO COMMENTS
F401329 401329u --- NO COMMENTS
F401330 401330u --- NO COMMENTS
F401331 401331u --- NO COMMENTS
F401332 401332u --- NO COMMENTS
F401333 401333u --- NO COMMENTS
F401334 401334u --- NO COMMENTS
F401335 401335u --- NO COMMENTS
F401336 401336u --- NO COMMENTS
F401337 401337u --- NO COMMENTS
F401338 401338u --- NO COMMENTS
F401339 401339u --- NO COMMENTS
F401340 401340u --- NO COMMENTS
F401341 401341u --- NO COMMENTS
F401342 401342u --- NO COMMENTS
F401343 401343u --- NO COMMENTS
F401344 401344u --- NO COMMENTS
F401345 401345u --- NO COMMENTS
F401346 401346u --- NO COMMENTS
F401347 401347u --- NO COMMENTS
F401348 401348u --- NO COMMENTS
F401349 401349u --- NO COMMENTS
F401350 401350u --- NO COMMENTS
F401351 401351u --- NO COMMENTS
F401376 401376u --- NO COMMENTS
F401377 401377u --- NO COMMENTS
F401378 401378u --- NO COMMENTS
F401379 401379u --- NO COMMENTS
F401380 401380u --- NO COMMENTS
F401381 401381u --- NO COMMENTS
F401382 401382u --- NO COMMENTS
F401383 401383u --- NO COMMENTS
F401384 401384u --- NO COMMENTS
F401385 401385u --- NO COMMENTS
F401386 401386u --- NO COMMENTS
F401387 401387u --- NO COMMENTS
F401388 401388u --- NO COMMENTS
F401389 401389u --- NO COMMENTS
F401390 401390u --- NO COMMENTS
F401391 401391u --- NO COMMENTS
F401464 401464u --- NO COMMENTS
F401465 401465u --- NO COMMENTS
F401466 401466u --- NO COMMENTS
F401467 401467u --- NO COMMENTS
F401468 401468u --- NO COMMENTS
F401469 401469u --- NO COMMENTS
F401470 401470u --- NO COMMENTS
F401471 401471u --- NO COMMENTS
F401480 401480u --- NO COMMENTS
F401481 401481u --- NO COMMENTS
F401482 401482u --- NO COMMENTS
F401483 401483u --- NO COMMENTS
F401484 401484u --- NO COMMENTS
F401485 401485u --- NO COMMENTS
F401486 401486u --- NO COMMENTS
F401487 401487u --- NO COMMENTS
F401488 401488u --- NO COMMENTS
F401489 401489u --- NO COMMENTS
F401490 401490u --- NO COMMENTS
F401491 401491u --- NO COMMENTS
F401492 401492u --- NO COMMENTS
F401493 401493u --- NO COMMENTS
F401494 401494u --- NO COMMENTS
F401495 401495u --- NO COMMENTS
F401496 401496u --- NO COMMENTS
F401497 401497u --- NO COMMENTS
F401498 401498u --- NO COMMENTS
F401499 401499u --- NO COMMENTS
F401500 401500u --- NO COMMENTS
F401501 401501u --- NO COMMENTS
F401502 401502u --- NO COMMENTS
F401503 401503u --- NO COMMENTS
F401504 401504u --- NO COMMENTS
F401505 401505u --- NO COMMENTS
F401506 401506u --- NO COMMENTS
F401507 401507u --- NO COMMENTS
F401508 401508u --- NO COMMENTS
F401509 401509u --- NO COMMENTS
F401510 401510u --- NO COMMENTS
F401511 401511u --- NO COMMENTS
F401512 401512u --- NO COMMENTS
F401513 401513u --- NO COMMENTS
F401514 401514u --- NO COMMENTS
F401515 401515u --- NO COMMENTS
F401516 401516u --- NO COMMENTS
F401517 401517u --- NO COMMENTS
F401518 401518u --- NO COMMENTS
F401519 401519u --- NO COMMENTS
F401544 401544u --- NO COMMENTS
F401545 401545u --- NO COMMENTS
F401546 401546u --- NO COMMENTS
F401547 401547u --- NO COMMENTS
F401548 401548u --- NO COMMENTS
F401549 401549u --- NO COMMENTS
F401550 401550u --- NO COMMENTS
F401551 401551u --- NO COMMENTS
F401552 401552u --- NO COMMENTS
F401553 401553u --- NO COMMENTS
F401554 401554u --- NO COMMENTS
F401555 401555u --- NO COMMENTS
F401556 401556u --- NO COMMENTS
F401557 401557u --- NO COMMENTS
F401558 401558u --- NO COMMENTS
F401559 401559u --- NO COMMENTS
F401632 401632u --- NO COMMENTS
F401633 401633u --- NO COMMENTS
F401634 401634u --- NO COMMENTS
F401635 401635u --- NO COMMENTS
F401636 401636u --- NO COMMENTS
F401637 401637u --- NO COMMENTS
F401638 401638u --- NO COMMENTS
F401639 401639u --- NO COMMENTS
F401648 401648u --- NO COMMENTS
F401649 401649u --- NO COMMENTS
F401650 401650u --- NO COMMENTS
F401651 401651u --- NO COMMENTS
F401652 401652u --- NO COMMENTS
F401653 401653u --- NO COMMENTS
F401654 401654u --- NO COMMENTS
F401655 401655u --- NO COMMENTS
F401656 401656u --- NO COMMENTS
F401657 401657u --- NO COMMENTS
F401658 401658u --- NO COMMENTS
F401659 401659u --- NO COMMENTS
F401660 401660u --- NO COMMENTS
F401661 401661u --- NO COMMENTS
F401662 401662u --- NO COMMENTS
F401663 401663u --- NO COMMENTS
F401664 401664u --- NO COMMENTS
F401665 401665u --- NO COMMENTS
F401666 401666u --- NO COMMENTS
F401667 401667u --- NO COMMENTS
F401668 401668u --- NO COMMENTS
F401669 401669u --- NO COMMENTS
F401670 401670u --- NO COMMENTS
F401671 401671u --- NO COMMENTS
F401672 401672u --- NO COMMENTS
F401673 401673u --- NO COMMENTS
F401674 401674u --- NO COMMENTS
F401675 401675u --- NO COMMENTS
F401676 401676u --- NO COMMENTS
F401677 401677u --- NO COMMENTS
F401678 401678u --- NO COMMENTS
F401679 401679u --- NO COMMENTS
F401680 401680u --- NO COMMENTS
F401681 401681u --- NO COMMENTS
F401682 401682u --- NO COMMENTS
F401683 401683u --- NO COMMENTS
F401684 401684u --- NO COMMENTS
F401685 401685u --- NO COMMENTS
F401686 401686u --- NO COMMENTS
F401687 401687u --- NO COMMENTS
F401712 401712u --- NO COMMENTS
F401713 401713u --- NO COMMENTS
F401714 401714u --- NO COMMENTS
F401715 401715u --- NO COMMENTS
F401716 401716u --- NO COMMENTS
F401717 401717u --- NO COMMENTS
F401718 401718u --- NO COMMENTS
F401719 401719u --- NO COMMENTS
F401720 401720u --- NO COMMENTS
F401721 401721u --- NO COMMENTS
F401722 401722u --- NO COMMENTS
F401723 401723u --- NO COMMENTS
F401724 401724u --- NO COMMENTS
F401725 401725u --- NO COMMENTS
F401726 401726u --- NO COMMENTS
F401727 401727u --- NO COMMENTS
F401800 401800u --- NO COMMENTS
F401801 401801u --- NO COMMENTS
F401802 401802u --- NO COMMENTS
F401803 401803u --- NO COMMENTS
F401804 401804u --- NO COMMENTS
F401805 401805u --- NO COMMENTS
F401806 401806u --- NO COMMENTS
F401807 401807u --- NO COMMENTS
F401816 401816u --- NO COMMENTS
F401817 401817u --- NO COMMENTS
F401818 401818u --- NO COMMENTS
F401819 401819u --- NO COMMENTS
F401820 401820u --- NO COMMENTS
F401821 401821u --- NO COMMENTS
F401822 401822u --- NO COMMENTS
F401823 401823u --- NO COMMENTS
F401824 401824u --- NO COMMENTS
F401825 401825u --- NO COMMENTS
F401826 401826u --- NO COMMENTS
F401827 401827u --- NO COMMENTS
F401828 401828u --- NO COMMENTS
F401829 401829u --- NO COMMENTS
F401830 401830u --- NO COMMENTS
F401831 401831u --- NO COMMENTS
F401832 401832u --- NO COMMENTS
F401833 401833u --- NO COMMENTS
F401834 401834u --- NO COMMENTS
F401835 401835u --- NO COMMENTS
F401836 401836u --- NO COMMENTS
F401837 401837u --- NO COMMENTS
F401838 401838u --- NO COMMENTS
F401839 401839u --- NO COMMENTS
F401840 401840u --- NO COMMENTS
F401841 401841u --- NO COMMENTS
F401842 401842u --- NO COMMENTS
F401843 401843u --- NO COMMENTS
F401844 401844u --- NO COMMENTS
F401845 401845u --- NO COMMENTS
F401846 401846u --- NO COMMENTS
F401847 401847u --- NO COMMENTS
F401848 401848u --- NO COMMENTS
F401849 401849u --- NO COMMENTS
F401850 401850u --- NO COMMENTS
F401851 401851u --- NO COMMENTS
F401852 401852u --- NO COMMENTS
F401853 401853u --- NO COMMENTS
F401854 401854u --- NO COMMENTS
F401855 401855u --- NO COMMENTS
F401880 401880u --- NO COMMENTS
F401881 401881u --- NO COMMENTS
F401882 401882u --- NO COMMENTS
F401883 401883u --- NO COMMENTS
F401884 401884u --- NO COMMENTS
F401885 401885u --- NO COMMENTS
F401886 401886u --- NO COMMENTS
F401887 401887u --- NO COMMENTS
F401888 401888u --- NO COMMENTS
F401889 401889u --- NO COMMENTS
F401890 401890u --- NO COMMENTS
F401891 401891u --- NO COMMENTS
F401892 401892u --- NO COMMENTS
F401893 401893u --- NO COMMENTS
F401894 401894u --- NO COMMENTS
F401895 401895u --- NO COMMENTS
F401968 401968u --- NO COMMENTS
F401969 401969u --- NO COMMENTS
F401970 401970u --- NO COMMENTS
F401971 401971u --- NO COMMENTS
F401972 401972u --- NO COMMENTS
F401973 401973u --- NO COMMENTS
F401974 401974u --- NO COMMENTS
F401975 401975u --- NO COMMENTS
F401984 401984u --- NO COMMENTS
F401985 401985u --- NO COMMENTS
F401986 401986u --- NO COMMENTS
F401987 401987u --- NO COMMENTS
F401988 401988u --- NO COMMENTS
F401989 401989u --- NO COMMENTS
F401990 401990u --- NO COMMENTS
F401991 401991u --- NO COMMENTS
F401992 401992u --- NO COMMENTS
F401993 401993u --- NO COMMENTS
F401994 401994u --- NO COMMENTS
F401995 401995u --- NO COMMENTS
F401996 401996u --- NO COMMENTS
F401997 401997u --- NO COMMENTS
F401998 401998u --- NO COMMENTS
F401999 401999u --- NO COMMENTS
F0401 401u --- NO COMMENTS
F402000 402000u --- NO COMMENTS
F402001 402001u --- NO COMMENTS
F402002 402002u --- NO COMMENTS
F402003 402003u --- NO COMMENTS
F402004 402004u --- NO COMMENTS
F402005 402005u --- NO COMMENTS
F402006 402006u --- NO COMMENTS
F402007 402007u --- NO COMMENTS
F402008 402008u --- NO COMMENTS
F402009 402009u --- NO COMMENTS
F402010 402010u --- NO COMMENTS
F402011 402011u --- NO COMMENTS
F402012 402012u --- NO COMMENTS
F402013 402013u --- NO COMMENTS
F402014 402014u --- NO COMMENTS
F402015 402015u --- NO COMMENTS
F402016 402016u --- NO COMMENTS
F402017 402017u --- NO COMMENTS
F402018 402018u --- NO COMMENTS
F402019 402019u --- NO COMMENTS
F402020 402020u --- NO COMMENTS
F402021 402021u --- NO COMMENTS
F402022 402022u --- NO COMMENTS
F402023 402023u --- NO COMMENTS
F40202 40202u --- NO COMMENTS
F402048 402048u --- NO COMMENTS
F402049 402049u --- NO COMMENTS
F40204 40204u --- NO COMMENTS
F402050 402050u --- NO COMMENTS
F402051 402051u --- NO COMMENTS
F402052 402052u --- NO COMMENTS
F402053 402053u --- NO COMMENTS
F402054 402054u --- NO COMMENTS
F402055 402055u --- NO COMMENTS
F402056 402056u --- NO COMMENTS
F402057 402057u --- NO COMMENTS
F402058 402058u --- NO COMMENTS
F402059 402059u --- NO COMMENTS
F40205 40205u --- NO COMMENTS
F402060 402060u --- NO COMMENTS
F402061 402061u --- NO COMMENTS
F402062 402062u --- NO COMMENTS
F402063 402063u --- NO COMMENTS
F40206 40206u --- NO COMMENTS
F40207 40207u --- NO COMMENTS
F40208 40208u --- NO COMMENTS
F40212 40212u --- NO COMMENTS
F402136 402136u --- NO COMMENTS
F402137 402137u --- NO COMMENTS
F402138 402138u --- NO COMMENTS
F402139 402139u --- NO COMMENTS
F40213 40213u --- NO COMMENTS
F402140 402140u --- NO COMMENTS
F402141 402141u --- NO COMMENTS
F402142 402142u --- NO COMMENTS
F402143 402143u --- NO COMMENTS
F40214 40214u --- NO COMMENTS
F402152 402152u --- NO COMMENTS
F402153 402153u --- NO COMMENTS
F402154 402154u --- NO COMMENTS
F402155 402155u --- NO COMMENTS
F402156 402156u --- NO COMMENTS
F402157 402157u --- NO COMMENTS
F402158 402158u --- NO COMMENTS
F402159 402159u --- NO COMMENTS
F40215 40215u --- NO COMMENTS
F402160 402160u --- NO COMMENTS
F402161 402161u --- NO COMMENTS
F402162 402162u --- NO COMMENTS
F402163 402163u --- NO COMMENTS
F402164 402164u --- NO COMMENTS
F402165 402165u --- NO COMMENTS
F402166 402166u --- NO COMMENTS
F402167 402167u --- NO COMMENTS
F402168 402168u --- NO COMMENTS
F402169 402169u --- NO COMMENTS
F40216 40216u --- NO COMMENTS
F402170 402170u --- NO COMMENTS
F402171 402171u --- NO COMMENTS
F402172 402172u --- NO COMMENTS
F402173 402173u --- NO COMMENTS
F402174 402174u --- NO COMMENTS
F402175 402175u --- NO COMMENTS
F402176 402176u --- NO COMMENTS
F402177 402177u --- NO COMMENTS
F402178 402178u --- NO COMMENTS
F402179 402179u --- NO COMMENTS
F40217 40217u --- NO COMMENTS
F402180 402180u --- NO COMMENTS
F402181 402181u --- NO COMMENTS
F402182 402182u --- NO COMMENTS
F402183 402183u --- NO COMMENTS
F402184 402184u --- NO COMMENTS
F402185 402185u --- NO COMMENTS
F402186 402186u --- NO COMMENTS
F402187 402187u --- NO COMMENTS
F402188 402188u --- NO COMMENTS
F402189 402189u --- NO COMMENTS
F40218 40218u --- NO COMMENTS
F402190 402190u --- NO COMMENTS
F402191 402191u --- NO COMMENTS
F402216 402216u --- NO COMMENTS
F402217 402217u --- NO COMMENTS
F402218 402218u --- NO COMMENTS
F402219 402219u --- NO COMMENTS
F40221 40221u --- NO COMMENTS
F402220 402220u --- NO COMMENTS
F402221 402221u --- NO COMMENTS
F402222 402222u --- NO COMMENTS
F402223 402223u --- NO COMMENTS
F402224 402224u --- NO COMMENTS
F402225 402225u --- NO COMMENTS
F402226 402226u --- NO COMMENTS
F402227 402227u --- NO COMMENTS
F402228 402228u --- NO COMMENTS
F402229 402229u --- NO COMMENTS
F40222 40222u --- NO COMMENTS
F402230 402230u --- NO COMMENTS
F402231 402231u --- NO COMMENTS
F40223 40223u --- NO COMMENTS
F40225 40225u --- NO COMMENTS
F40226 40226u --- NO COMMENTS
F40227 40227u --- NO COMMENTS
F40228 40228u --- NO COMMENTS
F40229 40229u --- NO COMMENTS
F402304 402304u --- NO COMMENTS
F402305 402305u --- NO COMMENTS
F402306 402306u --- NO COMMENTS
F402307 402307u --- NO COMMENTS
F402308 402308u --- NO COMMENTS
F402309 402309u --- NO COMMENTS
F402310 402310u --- NO COMMENTS
F402311 402311u --- NO COMMENTS
F402320 402320u --- NO COMMENTS
F402321 402321u --- NO COMMENTS
F402322 402322u --- NO COMMENTS
F402323 402323u --- NO COMMENTS
F402324 402324u --- NO COMMENTS
F402325 402325u --- NO COMMENTS
F402326 402326u --- NO COMMENTS
F402327 402327u --- NO COMMENTS
F402328 402328u --- NO COMMENTS
F402329 402329u --- NO COMMENTS
F402330 402330u --- NO COMMENTS
F402331 402331u --- NO COMMENTS
F402332 402332u --- NO COMMENTS
F402333 402333u --- NO COMMENTS
F402334 402334u --- NO COMMENTS
F402335 402335u --- NO COMMENTS
F402336 402336u --- NO COMMENTS
F402337 402337u --- NO COMMENTS
F402338 402338u --- NO COMMENTS
F402339 402339u --- NO COMMENTS
F40233 40233u --- NO COMMENTS
F402340 402340u --- NO COMMENTS
F402341 402341u --- NO COMMENTS
F402342 402342u --- NO COMMENTS
F402343 402343u --- NO COMMENTS
F402344 402344u --- NO COMMENTS
F402345 402345u --- NO COMMENTS
F402346 402346u --- NO COMMENTS
F402347 402347u --- NO COMMENTS
F402348 402348u --- NO COMMENTS
F402349 402349u --- NO COMMENTS
F40234 40234u --- NO COMMENTS
F402350 402350u --- NO COMMENTS
F402351 402351u --- NO COMMENTS
F402352 402352u --- NO COMMENTS
F402353 402353u --- NO COMMENTS
F402354 402354u --- NO COMMENTS
F402355 402355u --- NO COMMENTS
F402356 402356u --- NO COMMENTS
F402357 402357u --- NO COMMENTS
F402358 402358u --- NO COMMENTS
F402359 402359u --- NO COMMENTS
F40235 40235u --- NO COMMENTS
F40236 40236u --- NO COMMENTS
F40237 40237u --- NO COMMENTS
F402384 402384u --- NO COMMENTS
F402385 402385u --- NO COMMENTS
F402386 402386u --- NO COMMENTS
F402387 402387u --- NO COMMENTS
F402388 402388u --- NO COMMENTS
F402389 402389u --- NO COMMENTS
F40238 40238u --- NO COMMENTS
F402390 402390u --- NO COMMENTS
F402391 402391u --- NO COMMENTS
F402392 402392u --- NO COMMENTS
F402393 402393u --- NO COMMENTS
F402394 402394u --- NO COMMENTS
F402395 402395u --- NO COMMENTS
F402396 402396u --- NO COMMENTS
F402397 402397u --- NO COMMENTS
F402398 402398u --- NO COMMENTS
F402399 402399u --- NO COMMENTS
F40239 40239u --- NO COMMENTS
F40242 40242u --- NO COMMENTS
F40243 40243u --- NO COMMENTS
F40244 40244u --- NO COMMENTS
F40245 40245u --- NO COMMENTS
F402472 402472u --- NO COMMENTS
F402473 402473u --- NO COMMENTS
F402474 402474u --- NO COMMENTS
F402475 402475u --- NO COMMENTS
F402476 402476u --- NO COMMENTS
F402477 402477u --- NO COMMENTS
F402478 402478u --- NO COMMENTS
F402479 402479u --- NO COMMENTS
F402488 402488u --- NO COMMENTS
F402489 402489u --- NO COMMENTS
F402490 402490u --- NO COMMENTS
F402491 402491u --- NO COMMENTS
F402492 402492u --- NO COMMENTS
F402493 402493u --- NO COMMENTS
F402494 402494u --- NO COMMENTS
F402495 402495u --- NO COMMENTS
F402496 402496u --- NO COMMENTS
F402497 402497u --- NO COMMENTS
F402498 402498u --- NO COMMENTS
F402499 402499u --- NO COMMENTS
F40249 40249u --- NO COMMENTS
F402500 402500u --- NO COMMENTS
F402501 402501u --- NO COMMENTS
F402502 402502u --- NO COMMENTS
F402503 402503u --- NO COMMENTS
F402504 402504u --- NO COMMENTS
F402505 402505u --- NO COMMENTS
F402506 402506u --- NO COMMENTS
F402507 402507u --- NO COMMENTS
F402508 402508u --- NO COMMENTS
F402509 402509u --- NO COMMENTS
F40250 40250u --- NO COMMENTS
F402510 402510u --- NO COMMENTS
F402511 402511u --- NO COMMENTS
F402512 402512u --- NO COMMENTS
F402513 402513u --- NO COMMENTS
F402514 402514u --- NO COMMENTS
F402515 402515u --- NO COMMENTS
F402516 402516u --- NO COMMENTS
F402517 402517u --- NO COMMENTS
F402518 402518u --- NO COMMENTS
F402519 402519u --- NO COMMENTS
F40251 40251u --- NO COMMENTS
F402520 402520u --- NO COMMENTS
F402521 402521u --- NO COMMENTS
F402522 402522u --- NO COMMENTS
F402523 402523u --- NO COMMENTS
F402524 402524u --- NO COMMENTS
F402525 402525u --- NO COMMENTS
F402526 402526u --- NO COMMENTS
F402527 402527u --- NO COMMENTS
F40252 40252u --- NO COMMENTS
F402552 402552u --- NO COMMENTS
F402553 402553u --- NO COMMENTS
F402554 402554u --- NO COMMENTS
F402555 402555u --- NO COMMENTS
F402556 402556u --- NO COMMENTS
F402557 402557u --- NO COMMENTS
F402558 402558u --- NO COMMENTS
F402559 402559u --- NO COMMENTS
F40255 40255u --- NO COMMENTS
F402560 402560u --- NO COMMENTS
F402561 402561u --- NO COMMENTS
F402562 402562u --- NO COMMENTS
F402563 402563u --- NO COMMENTS
F402564 402564u --- NO COMMENTS
F402565 402565u --- NO COMMENTS
F402566 402566u --- NO COMMENTS
F402567 402567u --- NO COMMENTS
F40256 40256u --- NO COMMENTS
F40257 40257u --- NO COMMENTS
F40258 40258u --- NO COMMENTS
F40259 40259u --- NO COMMENTS
F40260 40260u --- NO COMMENTS
F40261 40261u --- NO COMMENTS
F40262 40262u --- NO COMMENTS
F40263 40263u --- NO COMMENTS
F402640 402640u --- NO COMMENTS
F402641 402641u --- NO COMMENTS
F402642 402642u --- NO COMMENTS
F402643 402643u --- NO COMMENTS
F402644 402644u --- NO COMMENTS
F402645 402645u --- NO COMMENTS
F402646 402646u --- NO COMMENTS
F402647 402647u --- NO COMMENTS
F402656 402656u --- NO COMMENTS
F402657 402657u --- NO COMMENTS
F402658 402658u --- NO COMMENTS
F402659 402659u --- NO COMMENTS
F40265 40265u --- NO COMMENTS
F402660 402660u --- NO COMMENTS
F402661 402661u --- NO COMMENTS
F402662 402662u --- NO COMMENTS
F402663 402663u --- NO COMMENTS
F402664 402664u --- NO COMMENTS
F402665 402665u --- NO COMMENTS
F402666 402666u --- NO COMMENTS
F402667 402667u --- NO COMMENTS
F402668 402668u --- NO COMMENTS
F402669 402669u --- NO COMMENTS
F40266 40266u --- NO COMMENTS
F402670 402670u --- NO COMMENTS
F402671 402671u --- NO COMMENTS
F402672 402672u --- NO COMMENTS
F402673 402673u --- NO COMMENTS
F402674 402674u --- NO COMMENTS
F402675 402675u --- NO COMMENTS
F402676 402676u --- NO COMMENTS
F402677 402677u --- NO COMMENTS
F402678 402678u --- NO COMMENTS
F402679 402679u --- NO COMMENTS
F40267 40267u --- NO COMMENTS
F402680 402680u --- NO COMMENTS
F402681 402681u --- NO COMMENTS
F402682 402682u --- NO COMMENTS
F402683 402683u --- NO COMMENTS
F402684 402684u --- NO COMMENTS
F402685 402685u --- NO COMMENTS
F402686 402686u --- NO COMMENTS
F402687 402687u --- NO COMMENTS
F402688 402688u --- NO COMMENTS
F402689 402689u --- NO COMMENTS
F40268 40268u --- NO COMMENTS
F402690 402690u --- NO COMMENTS
F402691 402691u --- NO COMMENTS
F402692 402692u --- NO COMMENTS
F402693 402693u --- NO COMMENTS
F402694 402694u --- NO COMMENTS
F402695 402695u --- NO COMMENTS
F40269 40269u --- NO COMMENTS
F402720 402720u --- NO COMMENTS
F402721 402721u --- NO COMMENTS
F402722 402722u --- NO COMMENTS
F402723 402723u --- NO COMMENTS
F402724 402724u --- NO COMMENTS
F402725 402725u --- NO COMMENTS
F402726 402726u --- NO COMMENTS
F402727 402727u --- NO COMMENTS
F402728 402728u --- NO COMMENTS
F402729 402729u --- NO COMMENTS
F402730 402730u --- NO COMMENTS
F402731 402731u --- NO COMMENTS
F402732 402732u --- NO COMMENTS
F402733 402733u --- NO COMMENTS
F402734 402734u --- NO COMMENTS
F402735 402735u --- NO COMMENTS
F40273 40273u --- NO COMMENTS
F40274 40274u --- NO COMMENTS
F40275 40275u --- NO COMMENTS
F40276 40276u --- NO COMMENTS
F40277 40277u --- NO COMMENTS
F40278 40278u --- NO COMMENTS
F40279 40279u --- NO COMMENTS
F402808 402808u --- NO COMMENTS
F402809 402809u --- NO COMMENTS
F402810 402810u --- NO COMMENTS
F402811 402811u --- NO COMMENTS
F402812 402812u --- NO COMMENTS
F402813 402813u --- NO COMMENTS
F402814 402814u --- NO COMMENTS
F402815 402815u --- NO COMMENTS
F402824 402824u --- NO COMMENTS
F402825 402825u --- NO COMMENTS
F402826 402826u --- NO COMMENTS
F402827 402827u --- NO COMMENTS
F402828 402828u --- NO COMMENTS
F402829 402829u --- NO COMMENTS
F40282 40282u --- NO COMMENTS
F402830 402830u --- NO COMMENTS
F402831 402831u --- NO COMMENTS
F402832 402832u --- NO COMMENTS
F402833 402833u --- NO COMMENTS
F402834 402834u --- NO COMMENTS
F402835 402835u --- NO COMMENTS
F402836 402836u --- NO COMMENTS
F402837 402837u --- NO COMMENTS
F402838 402838u --- NO COMMENTS
F402839 402839u --- NO COMMENTS
F40283 40283u --- NO COMMENTS
F402840 402840u --- NO COMMENTS
F402841 402841u --- NO COMMENTS
F402842 402842u --- NO COMMENTS
F402843 402843u --- NO COMMENTS
F402844 402844u --- NO COMMENTS
F402845 402845u --- NO COMMENTS
F402846 402846u --- NO COMMENTS
F402847 402847u --- NO COMMENTS
F402848 402848u --- NO COMMENTS
F402849 402849u --- NO COMMENTS
F40284 40284u --- NO COMMENTS
F402850 402850u --- NO COMMENTS
F402851 402851u --- NO COMMENTS
F402852 402852u --- NO COMMENTS
F402853 402853u --- NO COMMENTS
F402854 402854u --- NO COMMENTS
F402855 402855u --- NO COMMENTS
F402856 402856u --- NO COMMENTS
F402857 402857u --- NO COMMENTS
F402858 402858u --- NO COMMENTS
F402859 402859u --- NO COMMENTS
F402860 402860u --- NO COMMENTS
F402861 402861u --- NO COMMENTS
F402862 402862u --- NO COMMENTS
F402863 402863u --- NO COMMENTS
F40286 40286u --- NO COMMENTS
F40287 40287u --- NO COMMENTS
F402888 402888u --- NO COMMENTS
F402889 402889u --- NO COMMENTS
F40288 40288u --- NO COMMENTS
F402890 402890u --- NO COMMENTS
F402891 402891u --- NO COMMENTS
F402892 402892u --- NO COMMENTS
F402893 402893u --- NO COMMENTS
F402894 402894u --- NO COMMENTS
F402895 402895u --- NO COMMENTS
F402896 402896u --- NO COMMENTS
F402897 402897u --- NO COMMENTS
F402898 402898u --- NO COMMENTS
F402899 402899u --- NO COMMENTS
F40289 40289u --- NO COMMENTS
F402900 402900u --- NO COMMENTS
F402901 402901u --- NO COMMENTS
F402902 402902u --- NO COMMENTS
F402903 402903u --- NO COMMENTS
F40290 40290u --- NO COMMENTS
F40294 40294u --- NO COMMENTS
F40295 40295u --- NO COMMENTS
F40296 40296u --- NO COMMENTS
F402976 402976u --- NO COMMENTS
F402977 402977u --- NO COMMENTS
F402978 402978u --- NO COMMENTS
F402979 402979u --- NO COMMENTS
F40297 40297u --- NO COMMENTS
F402980 402980u --- NO COMMENTS
F402981 402981u --- NO COMMENTS
F402982 402982u --- NO COMMENTS
F402983 402983u --- NO COMMENTS
F40298 40298u --- NO COMMENTS
F402992 402992u --- NO COMMENTS
F402993 402993u --- NO COMMENTS
F402994 402994u --- NO COMMENTS
F402995 402995u --- NO COMMENTS
F402996 402996u --- NO COMMENTS
F402997 402997u --- NO COMMENTS
F402998 402998u --- NO COMMENTS
F402999 402999u --- NO COMMENTS
F40299 40299u --- NO COMMENTS
F0402 402u --- NO COMMENTS
F403000 403000u --- NO COMMENTS
F403001 403001u --- NO COMMENTS
F403002 403002u --- NO COMMENTS
F403003 403003u --- NO COMMENTS
F403004 403004u --- NO COMMENTS
F403005 403005u --- NO COMMENTS
F403006 403006u --- NO COMMENTS
F403007 403007u --- NO COMMENTS
F403008 403008u --- NO COMMENTS
F403009 403009u --- NO COMMENTS
F40300 40300u --- NO COMMENTS
F403010 403010u --- NO COMMENTS
F403011 403011u --- NO COMMENTS
F403012 403012u --- NO COMMENTS
F403013 403013u --- NO COMMENTS
F403014 403014u --- NO COMMENTS
F403015 403015u --- NO COMMENTS
F403016 403016u --- NO COMMENTS
F403017 403017u --- NO COMMENTS
F403018 403018u --- NO COMMENTS
F403019 403019u --- NO COMMENTS
F403020 403020u --- NO COMMENTS
F403021 403021u --- NO COMMENTS
F403022 403022u --- NO COMMENTS
F403023 403023u --- NO COMMENTS
F403024 403024u --- NO COMMENTS
F403025 403025u --- NO COMMENTS
F403026 403026u --- NO COMMENTS
F403027 403027u --- NO COMMENTS
F403028 403028u --- NO COMMENTS
F403029 403029u --- NO COMMENTS
F403030 403030u --- NO COMMENTS
F403031 403031u --- NO COMMENTS
F40303 40303u --- NO COMMENTS
F40304 40304u --- NO COMMENTS
F403056 403056u --- NO COMMENTS
F403057 403057u --- NO COMMENTS
F403058 403058u --- NO COMMENTS
F403059 403059u --- NO COMMENTS
F40305 40305u --- NO COMMENTS
F403060 403060u --- NO COMMENTS
F403061 403061u --- NO COMMENTS
F403062 403062u --- NO COMMENTS
F403063 403063u --- NO COMMENTS
F403064 403064u --- NO COMMENTS
F403065 403065u --- NO COMMENTS
F403066 403066u --- NO COMMENTS
F403067 403067u --- NO COMMENTS
F403068 403068u --- NO COMMENTS
F403069 403069u --- NO COMMENTS
F40306 40306u --- NO COMMENTS
F403070 403070u --- NO COMMENTS
F403071 403071u --- NO COMMENTS
F40310 40310u --- NO COMMENTS
F40311 40311u --- NO COMMENTS
F40312 40312u --- NO COMMENTS
F40313 40313u --- NO COMMENTS
F403144 403144u --- NO COMMENTS
F403145 403145u --- NO COMMENTS
F403146 403146u --- NO COMMENTS
F403147 403147u --- NO COMMENTS
F403148 403148u --- NO COMMENTS
F403149 403149u --- NO COMMENTS
F403150 403150u --- NO COMMENTS
F403151 403151u --- NO COMMENTS
F403160 403160u --- NO COMMENTS
F403161 403161u --- NO COMMENTS
F403162 403162u --- NO COMMENTS
F403163 403163u --- NO COMMENTS
F403164 403164u --- NO COMMENTS
F403165 403165u --- NO COMMENTS
F403166 403166u --- NO COMMENTS
F403167 403167u --- NO COMMENTS
F403168 403168u --- NO COMMENTS
F403169 403169u --- NO COMMENTS
F40316 40316u --- NO COMMENTS
F403170 403170u --- NO COMMENTS
F403171 403171u --- NO COMMENTS
F403172 403172u --- NO COMMENTS
F403173 403173u --- NO COMMENTS
F403174 403174u --- NO COMMENTS
F403175 403175u --- NO COMMENTS
F403176 403176u --- NO COMMENTS
F403177 403177u --- NO COMMENTS
F403178 403178u --- NO COMMENTS
F403179 403179u --- NO COMMENTS
F40317 40317u --- NO COMMENTS
F403180 403180u --- NO COMMENTS
F403181 403181u --- NO COMMENTS
F403182 403182u --- NO COMMENTS
F403183 403183u --- NO COMMENTS
F403184 403184u --- NO COMMENTS
F403185 403185u --- NO COMMENTS
F403186 403186u --- NO COMMENTS
F403187 403187u --- NO COMMENTS
F403188 403188u --- NO COMMENTS
F403189 403189u --- NO COMMENTS
F40318 40318u --- NO COMMENTS
F403190 403190u --- NO COMMENTS
F403191 403191u --- NO COMMENTS
F403192 403192u --- NO COMMENTS
F403193 403193u --- NO COMMENTS
F403194 403194u --- NO COMMENTS
F403195 403195u --- NO COMMENTS
F403196 403196u --- NO COMMENTS
F403197 403197u --- NO COMMENTS
F403198 403198u --- NO COMMENTS
F403199 403199u --- NO COMMENTS
F40319 40319u --- NO COMMENTS
F40320 40320u --- NO COMMENTS
F40321 40321u --- NO COMMENTS
F403224 403224u --- NO COMMENTS
F403225 403225u --- NO COMMENTS
F403226 403226u --- NO COMMENTS
F403227 403227u --- NO COMMENTS
F403228 403228u --- NO COMMENTS
F403229 403229u --- NO COMMENTS
F40322 40322u --- NO COMMENTS
F403230 403230u --- NO COMMENTS
F403231 403231u --- NO COMMENTS
F403232 403232u --- NO COMMENTS
F403233 403233u --- NO COMMENTS
F403234 403234u --- NO COMMENTS
F403235 403235u --- NO COMMENTS
F403236 403236u --- NO COMMENTS
F403237 403237u --- NO COMMENTS
F403238 403238u --- NO COMMENTS
F403239 403239u --- NO COMMENTS
F40323 40323u --- NO COMMENTS
F40324 40324u --- NO COMMENTS
F40325 40325u --- NO COMMENTS
F40326 40326u --- NO COMMENTS
F40327 40327u --- NO COMMENTS
F403312 403312u --- NO COMMENTS
F403313 403313u --- NO COMMENTS
F403314 403314u --- NO COMMENTS
F403315 403315u --- NO COMMENTS
F403316 403316u --- NO COMMENTS
F403317 403317u --- NO COMMENTS
F403318 403318u --- NO COMMENTS
F403319 403319u --- NO COMMENTS
F403328 403328u --- NO COMMENTS
F403329 403329u --- NO COMMENTS
F40332 40332u --- NO COMMENTS
F403330 403330u --- NO COMMENTS
F403331 403331u --- NO COMMENTS
F403332 403332u --- NO COMMENTS
F403333 403333u --- NO COMMENTS
F403334 403334u --- NO COMMENTS
F403335 403335u --- NO COMMENTS
F403336 403336u --- NO COMMENTS
F403337 403337u --- NO COMMENTS
F403338 403338u --- NO COMMENTS
F403339 403339u --- NO COMMENTS
F40333 40333u --- NO COMMENTS
F403340 403340u --- NO COMMENTS
F403341 403341u --- NO COMMENTS
F403342 403342u --- NO COMMENTS
F403343 403343u --- NO COMMENTS
F403344 403344u --- NO COMMENTS
F403345 403345u --- NO COMMENTS
F403346 403346u --- NO COMMENTS
F403347 403347u --- NO COMMENTS
F403348 403348u --- NO COMMENTS
F403349 403349u --- NO COMMENTS
F40334 40334u --- NO COMMENTS
F403350 403350u --- NO COMMENTS
F403351 403351u --- NO COMMENTS
F403352 403352u --- NO COMMENTS
F403353 403353u --- NO COMMENTS
F403354 403354u --- NO COMMENTS
F403355 403355u --- NO COMMENTS
F403356 403356u --- NO COMMENTS
F403357 403357u --- NO COMMENTS
F403358 403358u --- NO COMMENTS
F403359 403359u --- NO COMMENTS
F40335 40335u --- NO COMMENTS
F403360 403360u --- NO COMMENTS
F403361 403361u --- NO COMMENTS
F403362 403362u --- NO COMMENTS
F403363 403363u --- NO COMMENTS
F403364 403364u --- NO COMMENTS
F403365 403365u --- NO COMMENTS
F403366 403366u --- NO COMMENTS
F403367 403367u --- NO COMMENTS
F40338 40338u --- NO COMMENTS
F403392 403392u --- NO COMMENTS
F403393 403393u --- NO COMMENTS
F403394 403394u --- NO COMMENTS
F403395 403395u --- NO COMMENTS
F403396 403396u --- NO COMMENTS
F403397 403397u --- NO COMMENTS
F403398 403398u --- NO COMMENTS
F403399 403399u --- NO COMMENTS
F40339 40339u --- NO COMMENTS
F403400 403400u --- NO COMMENTS
F403401 403401u --- NO COMMENTS
F403402 403402u --- NO COMMENTS
F403403 403403u --- NO COMMENTS
F403404 403404u --- NO COMMENTS
F403405 403405u --- NO COMMENTS
F403406 403406u --- NO COMMENTS
F403407 403407u --- NO COMMENTS
F40340 40340u --- NO COMMENTS
F40341 40341u --- NO COMMENTS
F40342 40342u --- NO COMMENTS
F40347 40347u --- NO COMMENTS
F403480 403480u --- NO COMMENTS
F403481 403481u --- NO COMMENTS
F403482 403482u --- NO COMMENTS
F403483 403483u --- NO COMMENTS
F403484 403484u --- NO COMMENTS
F403485 403485u --- NO COMMENTS
F403486 403486u --- NO COMMENTS
F403487 403487u --- NO COMMENTS
F40348 40348u --- NO COMMENTS
F403496 403496u --- NO COMMENTS
F403497 403497u --- NO COMMENTS
F403498 403498u --- NO COMMENTS
F403499 403499u --- NO COMMENTS
F40349 40349u --- NO COMMENTS
F403500 403500u --- NO COMMENTS
F403501 403501u --- NO COMMENTS
F403502 403502u --- NO COMMENTS
F403503 403503u --- NO COMMENTS
F403504 403504u --- NO COMMENTS
F403505 403505u --- NO COMMENTS
F403506 403506u --- NO COMMENTS
F403507 403507u --- NO COMMENTS
F403508 403508u --- NO COMMENTS
F403509 403509u --- NO COMMENTS
F40350 40350u --- NO COMMENTS
F403510 403510u --- NO COMMENTS
F403511 403511u --- NO COMMENTS
F403512 403512u --- NO COMMENTS
F403513 403513u --- NO COMMENTS
F403514 403514u --- NO COMMENTS
F403515 403515u --- NO COMMENTS
F403516 403516u --- NO COMMENTS
F403517 403517u --- NO COMMENTS
F403518 403518u --- NO COMMENTS
F403519 403519u --- NO COMMENTS
F403520 403520u --- NO COMMENTS
F403521 403521u --- NO COMMENTS
F403522 403522u --- NO COMMENTS
F403523 403523u --- NO COMMENTS
F403524 403524u --- NO COMMENTS
F403525 403525u --- NO COMMENTS
F403526 403526u --- NO COMMENTS
F403527 403527u --- NO COMMENTS
F403528 403528u --- NO COMMENTS
F403529 403529u --- NO COMMENTS
F403530 403530u --- NO COMMENTS
F403531 403531u --- NO COMMENTS
F403532 403532u --- NO COMMENTS
F403533 403533u --- NO COMMENTS
F403534 403534u --- NO COMMENTS
F403535 403535u --- NO COMMENTS
F40353 40353u --- NO COMMENTS
F40354 40354u --- NO COMMENTS
F403560 403560u --- NO COMMENTS
F403561 403561u --- NO COMMENTS
F403562 403562u --- NO COMMENTS
F403563 403563u --- NO COMMENTS
F403564 403564u --- NO COMMENTS
F403565 403565u --- NO COMMENTS
F403566 403566u --- NO COMMENTS
F403567 403567u --- NO COMMENTS
F403568 403568u --- NO COMMENTS
F403569 403569u --- NO COMMENTS
F40356 40356u --- NO COMMENTS
F403570 403570u --- NO COMMENTS
F403571 403571u --- NO COMMENTS
F403572 403572u --- NO COMMENTS
F403573 403573u --- NO COMMENTS
F403574 403574u --- NO COMMENTS
F403575 403575u --- NO COMMENTS
F40357 40357u --- NO COMMENTS
F40358 40358u --- NO COMMENTS
F40359 40359u --- NO COMMENTS
F40360 40360u --- NO COMMENTS
F403648 403648u --- NO COMMENTS
F403649 403649u --- NO COMMENTS
F40364 40364u --- NO COMMENTS
F403650 403650u --- NO COMMENTS
F403651 403651u --- NO COMMENTS
F403652 403652u --- NO COMMENTS
F403653 403653u --- NO COMMENTS
F403654 403654u --- NO COMMENTS
F403655 403655u --- NO COMMENTS
F40365 40365u --- NO COMMENTS
F403664 403664u --- NO COMMENTS
F403665 403665u --- NO COMMENTS
F403666 403666u --- NO COMMENTS
F403667 403667u --- NO COMMENTS
F403668 403668u --- NO COMMENTS
F403669 403669u --- NO COMMENTS
F40366 40366u --- NO COMMENTS
F403670 403670u --- NO COMMENTS
F403671 403671u --- NO COMMENTS
F403672 403672u --- NO COMMENTS
F403673 403673u --- NO COMMENTS
F403674 403674u --- NO COMMENTS
F403675 403675u --- NO COMMENTS
F403676 403676u --- NO COMMENTS
F403677 403677u --- NO COMMENTS
F403678 403678u --- NO COMMENTS
F403679 403679u --- NO COMMENTS
F40367 40367u --- NO COMMENTS
F403680 403680u --- NO COMMENTS
F403681 403681u --- NO COMMENTS
F403682 403682u --- NO COMMENTS
F403683 403683u --- NO COMMENTS
F403684 403684u --- NO COMMENTS
F403685 403685u --- NO COMMENTS
F403686 403686u --- NO COMMENTS
F403687 403687u --- NO COMMENTS
F403688 403688u --- NO COMMENTS
F403689 403689u --- NO COMMENTS
F40368 40368u --- NO COMMENTS
F403690 403690u --- NO COMMENTS
F403691 403691u --- NO COMMENTS
F403692 403692u --- NO COMMENTS
F403693 403693u --- NO COMMENTS
F403694 403694u --- NO COMMENTS
F403695 403695u --- NO COMMENTS
F403696 403696u --- NO COMMENTS
F403697 403697u --- NO COMMENTS
F403698 403698u --- NO COMMENTS
F403699 403699u --- NO COMMENTS
F40369 40369u --- NO COMMENTS
F403700 403700u --- NO COMMENTS
F403701 403701u --- NO COMMENTS
F403702 403702u --- NO COMMENTS
F403703 403703u --- NO COMMENTS
F40370 40370u --- NO COMMENTS
F403728 403728u --- NO COMMENTS
F403729 403729u --- NO COMMENTS
F403730 403730u --- NO COMMENTS
F403731 403731u --- NO COMMENTS
F403732 403732u --- NO COMMENTS
F403733 403733u --- NO COMMENTS
F403734 403734u --- NO COMMENTS
F403735 403735u --- NO COMMENTS
F403736 403736u --- NO COMMENTS
F403737 403737u --- NO COMMENTS
F403738 403738u --- NO COMMENTS
F403739 403739u --- NO COMMENTS
F40373 40373u --- NO COMMENTS
F403740 403740u --- NO COMMENTS
F403741 403741u --- NO COMMENTS
F403742 403742u --- NO COMMENTS
F403743 403743u --- NO COMMENTS
F40374 40374u --- NO COMMENTS
F40375 40375u --- NO COMMENTS
F40377 40377u --- NO COMMENTS
F40378 40378u --- NO COMMENTS
F40379 40379u --- NO COMMENTS
F40380 40380u --- NO COMMENTS
F403816 403816u --- NO COMMENTS
F403817 403817u --- NO COMMENTS
F403818 403818u --- NO COMMENTS
F403819 403819u --- NO COMMENTS
F40381 40381u --- NO COMMENTS
F403820 403820u --- NO COMMENTS
F403821 403821u --- NO COMMENTS
F403822 403822u --- NO COMMENTS
F403823 403823u --- NO COMMENTS
F403832 403832u --- NO COMMENTS
F403833 403833u --- NO COMMENTS
F403834 403834u --- NO COMMENTS
F403835 403835u --- NO COMMENTS
F403836 403836u --- NO COMMENTS
F403837 403837u --- NO COMMENTS
F403838 403838u --- NO COMMENTS
F403839 403839u --- NO COMMENTS
F403840 403840u --- NO COMMENTS
F403841 403841u --- NO COMMENTS
F403842 403842u --- NO COMMENTS
F403843 403843u --- NO COMMENTS
F403844 403844u --- NO COMMENTS
F403845 403845u --- NO COMMENTS
F403846 403846u --- NO COMMENTS
F403847 403847u --- NO COMMENTS
F403848 403848u --- NO COMMENTS
F403849 403849u --- NO COMMENTS
F403850 403850u --- NO COMMENTS
F403851 403851u --- NO COMMENTS
F403852 403852u --- NO COMMENTS
F403853 403853u --- NO COMMENTS
F403854 403854u --- NO COMMENTS
F403855 403855u --- NO COMMENTS
F403856 403856u --- NO COMMENTS
F403857 403857u --- NO COMMENTS
F403858 403858u --- NO COMMENTS
F403859 403859u --- NO COMMENTS
F40385 40385u --- NO COMMENTS
F403860 403860u --- NO COMMENTS
F403861 403861u --- NO COMMENTS
F403862 403862u --- NO COMMENTS
F403863 403863u --- NO COMMENTS
F403864 403864u --- NO COMMENTS
F403865 403865u --- NO COMMENTS
F403866 403866u --- NO COMMENTS
F403867 403867u --- NO COMMENTS
F403868 403868u --- NO COMMENTS
F403869 403869u --- NO COMMENTS
F40386 40386u --- NO COMMENTS
F403870 403870u --- NO COMMENTS
F403871 403871u --- NO COMMENTS
F40387 40387u --- NO COMMENTS
F40388 40388u --- NO COMMENTS
F403896 403896u --- NO COMMENTS
F403897 403897u --- NO COMMENTS
F403898 403898u --- NO COMMENTS
F403899 403899u --- NO COMMENTS
F40389 40389u --- NO COMMENTS
F403900 403900u --- NO COMMENTS
F403901 403901u --- NO COMMENTS
F403902 403902u --- NO COMMENTS
F403903 403903u --- NO COMMENTS
F403904 403904u --- NO COMMENTS
F403905 403905u --- NO COMMENTS
F403906 403906u --- NO COMMENTS
F403907 403907u --- NO COMMENTS
F403908 403908u --- NO COMMENTS
F403909 403909u --- NO COMMENTS
F40390 40390u --- NO COMMENTS
F403910 403910u --- NO COMMENTS
F403911 403911u --- NO COMMENTS
F40391 40391u --- NO COMMENTS
F40394 40394u --- NO COMMENTS
F40395 40395u --- NO COMMENTS
F40396 40396u --- NO COMMENTS
F403984 403984u --- NO COMMENTS
F403985 403985u --- NO COMMENTS
F403986 403986u --- NO COMMENTS
F403987 403987u --- NO COMMENTS
F403988 403988u --- NO COMMENTS
F403989 403989u --- NO COMMENTS
F40398 40398u --- NO COMMENTS
F403990 403990u --- NO COMMENTS
F403991 403991u --- NO COMMENTS
F40399 40399u --- NO COMMENTS
F0403 403u --- NO COMMENTS
F404000 404000u --- NO COMMENTS
F404001 404001u --- NO COMMENTS
F404002 404002u --- NO COMMENTS
F404003 404003u --- NO COMMENTS
F404004 404004u --- NO COMMENTS
F404005 404005u --- NO COMMENTS
F404006 404006u --- NO COMMENTS
F404007 404007u --- NO COMMENTS
F404008 404008u --- NO COMMENTS
F404009 404009u --- NO COMMENTS
F40400 40400u --- NO COMMENTS
F404010 404010u --- NO COMMENTS
F404011 404011u --- NO COMMENTS
F404012 404012u --- NO COMMENTS
F404013 404013u --- NO COMMENTS
F404014 404014u --- NO COMMENTS
F404015 404015u --- NO COMMENTS
F404016 404016u --- NO COMMENTS
F404017 404017u --- NO COMMENTS
F404018 404018u --- NO COMMENTS
F404019 404019u --- NO COMMENTS
F40401 40401u --- NO COMMENTS
F404020 404020u --- NO COMMENTS
F404021 404021u --- NO COMMENTS
F404022 404022u --- NO COMMENTS
F404023 404023u --- NO COMMENTS
F404024 404024u --- NO COMMENTS
F404025 404025u --- NO COMMENTS
F404026 404026u --- NO COMMENTS
F404027 404027u --- NO COMMENTS
F404028 404028u --- NO COMMENTS
F404029 404029u --- NO COMMENTS
F40402 40402u --- NO COMMENTS
F404030 404030u --- NO COMMENTS
F404031 404031u --- NO COMMENTS
F404032 404032u --- NO COMMENTS
F404033 404033u --- NO COMMENTS
F404034 404034u --- NO COMMENTS
F404035 404035u --- NO COMMENTS
F404036 404036u --- NO COMMENTS
F404037 404037u --- NO COMMENTS
F404038 404038u --- NO COMMENTS
F404039 404039u --- NO COMMENTS
F404064 404064u --- NO COMMENTS
F404065 404065u --- NO COMMENTS
F404066 404066u --- NO COMMENTS
F404067 404067u --- NO COMMENTS
F404068 404068u --- NO COMMENTS
F404069 404069u --- NO COMMENTS
F40406 40406u --- NO COMMENTS
F404070 404070u --- NO COMMENTS
F404071 404071u --- NO COMMENTS
F404072 404072u --- NO COMMENTS
F404073 404073u --- NO COMMENTS
F404074 404074u --- NO COMMENTS
F404075 404075u --- NO COMMENTS
F404076 404076u --- NO COMMENTS
F404077 404077u --- NO COMMENTS
F404078 404078u --- NO COMMENTS
F404079 404079u --- NO COMMENTS
F40407 40407u --- NO COMMENTS
F40408 40408u --- NO COMMENTS
F40409 40409u --- NO COMMENTS
F40410 40410u --- NO COMMENTS
F40411 40411u --- NO COMMENTS
F40412 40412u --- NO COMMENTS
F404152 404152u --- NO COMMENTS
F404153 404153u --- NO COMMENTS
F404154 404154u --- NO COMMENTS
F404155 404155u --- NO COMMENTS
F404156 404156u --- NO COMMENTS
F404157 404157u --- NO COMMENTS
F404158 404158u --- NO COMMENTS
F404159 404159u --- NO COMMENTS
F40415 40415u --- NO COMMENTS
F404168 404168u --- NO COMMENTS
F404169 404169u --- NO COMMENTS
F40416 40416u --- NO COMMENTS
F404170 404170u --- NO COMMENTS
F404171 404171u --- NO COMMENTS
F404172 404172u --- NO COMMENTS
F404173 404173u --- NO COMMENTS
F404174 404174u --- NO COMMENTS
F404175 404175u --- NO COMMENTS
F404176 404176u --- NO COMMENTS
F404177 404177u --- NO COMMENTS
F404178 404178u --- NO COMMENTS
F404179 404179u --- NO COMMENTS
F40417 40417u --- NO COMMENTS
F404180 404180u --- NO COMMENTS
F404181 404181u --- NO COMMENTS
F404182 404182u --- NO COMMENTS
F404183 404183u --- NO COMMENTS
F404184 404184u --- NO COMMENTS
F404185 404185u --- NO COMMENTS
F404186 404186u --- NO COMMENTS
F404187 404187u --- NO COMMENTS
F404188 404188u --- NO COMMENTS
F404189 404189u --- NO COMMENTS
F404190 404190u --- NO COMMENTS
F404191 404191u --- NO COMMENTS
F404192 404192u --- NO COMMENTS
F404193 404193u --- NO COMMENTS
F404194 404194u --- NO COMMENTS
F404195 404195u --- NO COMMENTS
F404196 404196u --- NO COMMENTS
F404197 404197u --- NO COMMENTS
F404198 404198u --- NO COMMENTS
F404199 404199u --- NO COMMENTS
F40419 40419u --- NO COMMENTS
F404200 404200u --- NO COMMENTS
F404201 404201u --- NO COMMENTS
F404202 404202u --- NO COMMENTS
F404203 404203u --- NO COMMENTS
F404204 404204u --- NO COMMENTS
F404205 404205u --- NO COMMENTS
F404206 404206u --- NO COMMENTS
F404207 404207u --- NO COMMENTS
F40420 40420u --- NO COMMENTS
F40421 40421u --- NO COMMENTS
F40422 40422u --- NO COMMENTS
F404232 404232u --- NO COMMENTS
F404233 404233u --- NO COMMENTS
F404234 404234u --- NO COMMENTS
F404235 404235u --- NO COMMENTS
F404236 404236u --- NO COMMENTS
F404237 404237u --- NO COMMENTS
F404238 404238u --- NO COMMENTS
F404239 404239u --- NO COMMENTS
F40423 40423u --- NO COMMENTS
F404240 404240u --- NO COMMENTS
F404241 404241u --- NO COMMENTS
F404242 404242u --- NO COMMENTS
F404243 404243u --- NO COMMENTS
F404244 404244u --- NO COMMENTS
F404245 404245u --- NO COMMENTS
F404246 404246u --- NO COMMENTS
F404247 404247u --- NO COMMENTS
F40427 40427u --- NO COMMENTS
F40428 40428u --- NO COMMENTS
F40429 40429u --- NO COMMENTS
F40430 40430u --- NO COMMENTS
F40431 40431u --- NO COMMENTS
F404320 404320u --- NO COMMENTS
F404321 404321u --- NO COMMENTS
F404322 404322u --- NO COMMENTS
F404323 404323u --- NO COMMENTS
F404324 404324u --- NO COMMENTS
F404325 404325u --- NO COMMENTS
F404326 404326u --- NO COMMENTS
F404327 404327u --- NO COMMENTS
F40432 40432u --- NO COMMENTS
F404336 404336u --- NO COMMENTS
F404337 404337u --- NO COMMENTS
F404338 404338u --- NO COMMENTS
F404339 404339u --- NO COMMENTS
F40433 40433u --- NO COMMENTS
F404340 404340u --- NO COMMENTS
F404341 404341u --- NO COMMENTS
F404342 404342u --- NO COMMENTS
F404343 404343u --- NO COMMENTS
F404344 404344u --- NO COMMENTS
F404345 404345u --- NO COMMENTS
F404346 404346u --- NO COMMENTS
F404347 404347u --- NO COMMENTS
F404348 404348u --- NO COMMENTS
F404349 404349u --- NO COMMENTS
F404350 404350u --- NO COMMENTS
F404351 404351u --- NO COMMENTS
F404352 404352u --- NO COMMENTS
F404353 404353u --- NO COMMENTS
F404354 404354u --- NO COMMENTS
F404355 404355u --- NO COMMENTS
F404356 404356u --- NO COMMENTS
F404357 404357u --- NO COMMENTS
F404358 404358u --- NO COMMENTS
F404359 404359u --- NO COMMENTS
F404360 404360u --- NO COMMENTS
F404361 404361u --- NO COMMENTS
F404362 404362u --- NO COMMENTS
F404363 404363u --- NO COMMENTS
F404364 404364u --- NO COMMENTS
F404365 404365u --- NO COMMENTS
F404366 404366u --- NO COMMENTS
F404367 404367u --- NO COMMENTS
F404368 404368u --- NO COMMENTS
F404369 404369u --- NO COMMENTS
F40436 40436u --- NO COMMENTS
F404370 404370u --- NO COMMENTS
F404371 404371u --- NO COMMENTS
F404372 404372u --- NO COMMENTS
F404373 404373u --- NO COMMENTS
F404374 404374u --- NO COMMENTS
F404375 404375u --- NO COMMENTS
F40437 40437u --- NO COMMENTS
F40438 40438u --- NO COMMENTS
F404400 404400u --- NO COMMENTS
F404401 404401u --- NO COMMENTS
F404402 404402u --- NO COMMENTS
F404403 404403u --- NO COMMENTS
F404404 404404u --- NO COMMENTS
F404405 404405u --- NO COMMENTS
F404406 404406u --- NO COMMENTS
F404407 404407u --- NO COMMENTS
F404408 404408u --- NO COMMENTS
F404409 404409u --- NO COMMENTS
F40440 40440u --- NO COMMENTS
F404410 404410u --- NO COMMENTS
F404411 404411u --- NO COMMENTS
F404412 404412u --- NO COMMENTS
F404413 404413u --- NO COMMENTS
F404414 404414u --- NO COMMENTS
F404415 404415u --- NO COMMENTS
F40441 40441u --- NO COMMENTS
F40442 40442u --- NO COMMENTS
F40443 40443u --- NO COMMENTS
F40444 40444u --- NO COMMENTS
F404488 404488u --- NO COMMENTS
F404489 404489u --- NO COMMENTS
F40448 40448u --- NO COMMENTS
F404490 404490u --- NO COMMENTS
F404491 404491u --- NO COMMENTS
F404492 404492u --- NO COMMENTS
F404493 404493u --- NO COMMENTS
F404494 404494u --- NO COMMENTS
F404495 404495u --- NO COMMENTS
F40449 40449u --- NO COMMENTS
F404504 404504u --- NO COMMENTS
F404505 404505u --- NO COMMENTS
F404506 404506u --- NO COMMENTS
F404507 404507u --- NO COMMENTS
F404508 404508u --- NO COMMENTS
F404509 404509u --- NO COMMENTS
F40450 40450u --- NO COMMENTS
F404510 404510u --- NO COMMENTS
F404511 404511u --- NO COMMENTS
F404512 404512u --- NO COMMENTS
F404513 404513u --- NO COMMENTS
F404514 404514u --- NO COMMENTS
F404515 404515u --- NO COMMENTS
F404516 404516u --- NO COMMENTS
F404517 404517u --- NO COMMENTS
F404518 404518u --- NO COMMENTS
F404519 404519u --- NO COMMENTS
F40451 40451u --- NO COMMENTS
F404520 404520u --- NO COMMENTS
F404521 404521u --- NO COMMENTS
F404522 404522u --- NO COMMENTS
F404523 404523u --- NO COMMENTS
F404524 404524u --- NO COMMENTS
F404525 404525u --- NO COMMENTS
F404526 404526u --- NO COMMENTS
F404527 404527u --- NO COMMENTS
F404528 404528u --- NO COMMENTS
F404529 404529u --- NO COMMENTS
F40452 40452u --- NO COMMENTS
F404530 404530u --- NO COMMENTS
F404531 404531u --- NO COMMENTS
F404532 404532u --- NO COMMENTS
F404533 404533u --- NO COMMENTS
F404534 404534u --- NO COMMENTS
F404535 404535u --- NO COMMENTS
F404536 404536u --- NO COMMENTS
F404537 404537u --- NO COMMENTS
F404538 404538u --- NO COMMENTS
F404539 404539u --- NO COMMENTS
F40453 40453u --- NO COMMENTS
F404540 404540u --- NO COMMENTS
F404541 404541u --- NO COMMENTS
F404542 404542u --- NO COMMENTS
F404543 404543u --- NO COMMENTS
F40454 40454u --- NO COMMENTS
F404568 404568u --- NO COMMENTS
F404569 404569u --- NO COMMENTS
F404570 404570u --- NO COMMENTS
F404571 404571u --- NO COMMENTS
F404572 404572u --- NO COMMENTS
F404573 404573u --- NO COMMENTS
F404574 404574u --- NO COMMENTS
F404575 404575u --- NO COMMENTS
F404576 404576u --- NO COMMENTS
F404577 404577u --- NO COMMENTS
F404578 404578u --- NO COMMENTS
F404579 404579u --- NO COMMENTS
F40457 40457u --- NO COMMENTS
F404580 404580u --- NO COMMENTS
F404581 404581u --- NO COMMENTS
F404582 404582u --- NO COMMENTS
F404583 404583u --- NO COMMENTS
F40458 40458u --- NO COMMENTS
F40459 40459u --- NO COMMENTS
F40461 40461u --- NO COMMENTS
F40462 40462u --- NO COMMENTS
F40463 40463u --- NO COMMENTS
F40464 40464u --- NO COMMENTS
F404656 404656u --- NO COMMENTS
F404657 404657u --- NO COMMENTS
F404658 404658u --- NO COMMENTS
F404659 404659u --- NO COMMENTS
F40465 40465u --- NO COMMENTS
F404660 404660u --- NO COMMENTS
F404661 404661u --- NO COMMENTS
F404662 404662u --- NO COMMENTS
F404663 404663u --- NO COMMENTS
F404672 404672u --- NO COMMENTS
F404673 404673u --- NO COMMENTS
F404674 404674u --- NO COMMENTS
F404675 404675u --- NO COMMENTS
F404676 404676u --- NO COMMENTS
F404677 404677u --- NO COMMENTS
F404678 404678u --- NO COMMENTS
F404679 404679u --- NO COMMENTS
F404680 404680u --- NO COMMENTS
F404681 404681u --- NO COMMENTS
F404682 404682u --- NO COMMENTS
F404683 404683u --- NO COMMENTS
F404684 404684u --- NO COMMENTS
F404685 404685u --- NO COMMENTS
F404686 404686u --- NO COMMENTS
F404687 404687u --- NO COMMENTS
F404688 404688u --- NO COMMENTS
F404689 404689u --- NO COMMENTS
F404690 404690u --- NO COMMENTS
F404691 404691u --- NO COMMENTS
F404692 404692u --- NO COMMENTS
F404693 404693u --- NO COMMENTS
F404694 404694u --- NO COMMENTS
F404695 404695u --- NO COMMENTS
F404696 404696u --- NO COMMENTS
F404697 404697u --- NO COMMENTS
F404698 404698u --- NO COMMENTS
F404699 404699u --- NO COMMENTS
F40469 40469u --- NO COMMENTS
F404700 404700u --- NO COMMENTS
F404701 404701u --- NO COMMENTS
F404702 404702u --- NO COMMENTS
F404703 404703u --- NO COMMENTS
F404704 404704u --- NO COMMENTS
F404705 404705u --- NO COMMENTS
F404706 404706u --- NO COMMENTS
F404707 404707u --- NO COMMENTS
F404708 404708u --- NO COMMENTS
F404709 404709u --- NO COMMENTS
F40470 40470u --- NO COMMENTS
F404710 404710u --- NO COMMENTS
F404711 404711u --- NO COMMENTS
F40471 40471u --- NO COMMENTS
F40472 40472u --- NO COMMENTS
F404736 404736u --- NO COMMENTS
F404737 404737u --- NO COMMENTS
F404738 404738u --- NO COMMENTS
F404739 404739u --- NO COMMENTS
F40473 40473u --- NO COMMENTS
F404740 404740u --- NO COMMENTS
F404741 404741u --- NO COMMENTS
F404742 404742u --- NO COMMENTS
F404743 404743u --- NO COMMENTS
F404744 404744u --- NO COMMENTS
F404745 404745u --- NO COMMENTS
F404746 404746u --- NO COMMENTS
F404747 404747u --- NO COMMENTS
F404748 404748u --- NO COMMENTS
F404749 404749u --- NO COMMENTS
F40474 40474u --- NO COMMENTS
F404750 404750u --- NO COMMENTS
F404751 404751u --- NO COMMENTS
F40475 40475u --- NO COMMENTS
F40478 40478u --- NO COMMENTS
F40479 40479u --- NO COMMENTS
F40480 40480u --- NO COMMENTS
F404824 404824u --- NO COMMENTS
F404825 404825u --- NO COMMENTS
F404826 404826u --- NO COMMENTS
F404827 404827u --- NO COMMENTS
F404828 404828u --- NO COMMENTS
F404829 404829u --- NO COMMENTS
F40482 40482u --- NO COMMENTS
F404830 404830u --- NO COMMENTS
F404831 404831u --- NO COMMENTS
F40483 40483u --- NO COMMENTS
F404840 404840u --- NO COMMENTS
F404841 404841u --- NO COMMENTS
F404842 404842u --- NO COMMENTS
F404843 404843u --- NO COMMENTS
F404844 404844u --- NO COMMENTS
F404845 404845u --- NO COMMENTS
F404846 404846u --- NO COMMENTS
F404847 404847u --- NO COMMENTS
F404848 404848u --- NO COMMENTS
F404849 404849u --- NO COMMENTS
F40484 40484u --- NO COMMENTS
F404850 404850u --- NO COMMENTS
F404851 404851u --- NO COMMENTS
F404852 404852u --- NO COMMENTS
F404853 404853u --- NO COMMENTS
F404854 404854u --- NO COMMENTS
F404855 404855u --- NO COMMENTS
F404856 404856u --- NO COMMENTS
F404857 404857u --- NO COMMENTS
F404858 404858u --- NO COMMENTS
F404859 404859u --- NO COMMENTS
F40485 40485u --- NO COMMENTS
F404860 404860u --- NO COMMENTS
F404861 404861u --- NO COMMENTS
F404862 404862u --- NO COMMENTS
F404863 404863u --- NO COMMENTS
F404864 404864u --- NO COMMENTS
F404865 404865u --- NO COMMENTS
F404866 404866u --- NO COMMENTS
F404867 404867u --- NO COMMENTS
F404868 404868u --- NO COMMENTS
F404869 404869u --- NO COMMENTS
F40486 40486u --- NO COMMENTS
F404870 404870u --- NO COMMENTS
F404871 404871u --- NO COMMENTS
F404872 404872u --- NO COMMENTS
F404873 404873u --- NO COMMENTS
F404874 404874u --- NO COMMENTS
F404875 404875u --- NO COMMENTS
F404876 404876u --- NO COMMENTS
F404877 404877u --- NO COMMENTS
F404878 404878u --- NO COMMENTS
F404879 404879u --- NO COMMENTS
F404904 404904u --- NO COMMENTS
F404905 404905u --- NO COMMENTS
F404906 404906u --- NO COMMENTS
F404907 404907u --- NO COMMENTS
F404908 404908u --- NO COMMENTS
F404909 404909u --- NO COMMENTS
F40490 40490u --- NO COMMENTS
F404910 404910u --- NO COMMENTS
F404911 404911u --- NO COMMENTS
F404912 404912u --- NO COMMENTS
F404913 404913u --- NO COMMENTS
F404914 404914u --- NO COMMENTS
F404915 404915u --- NO COMMENTS
F404916 404916u --- NO COMMENTS
F404917 404917u --- NO COMMENTS
F404918 404918u --- NO COMMENTS
F404919 404919u --- NO COMMENTS
F40491 40491u --- NO COMMENTS
F40492 40492u --- NO COMMENTS
F40493 40493u --- NO COMMENTS
F40494 40494u --- NO COMMENTS
F40495 40495u --- NO COMMENTS
F40496 40496u --- NO COMMENTS
F404992 404992u --- NO COMMENTS
F404993 404993u --- NO COMMENTS
F404994 404994u --- NO COMMENTS
F404995 404995u --- NO COMMENTS
F404996 404996u --- NO COMMENTS
F404997 404997u --- NO COMMENTS
F404998 404998u --- NO COMMENTS
F404999 404999u --- NO COMMENTS
F40499 40499u --- NO COMMENTS
F0404 404u --- NO COMMENTS
F405008 405008u --- NO COMMENTS
F405009 405009u --- NO COMMENTS
F40500 40500u --- NO COMMENTS
F405010 405010u --- NO COMMENTS
F405011 405011u --- NO COMMENTS
F405012 405012u --- NO COMMENTS
F405013 405013u --- NO COMMENTS
F405014 405014u --- NO COMMENTS
F405015 405015u --- NO COMMENTS
F405016 405016u --- NO COMMENTS
F405017 405017u --- NO COMMENTS
F405018 405018u --- NO COMMENTS
F405019 405019u --- NO COMMENTS
F40501 40501u --- NO COMMENTS
F405020 405020u --- NO COMMENTS
F405021 405021u --- NO COMMENTS
F405022 405022u --- NO COMMENTS
F405023 405023u --- NO COMMENTS
F405024 405024u --- NO COMMENTS
F405025 405025u --- NO COMMENTS
F405026 405026u --- NO COMMENTS
F405027 405027u --- NO COMMENTS
F405028 405028u --- NO COMMENTS
F405029 405029u --- NO COMMENTS
F405030 405030u --- NO COMMENTS
F405031 405031u --- NO COMMENTS
F405032 405032u --- NO COMMENTS
F405033 405033u --- NO COMMENTS
F405034 405034u --- NO COMMENTS
F405035 405035u --- NO COMMENTS
F405036 405036u --- NO COMMENTS
F405037 405037u --- NO COMMENTS
F405038 405038u --- NO COMMENTS
F405039 405039u --- NO COMMENTS
F40503 40503u --- NO COMMENTS
F405040 405040u --- NO COMMENTS
F405041 405041u --- NO COMMENTS
F405042 405042u --- NO COMMENTS
F405043 405043u --- NO COMMENTS
F405044 405044u --- NO COMMENTS
F405045 405045u --- NO COMMENTS
F405046 405046u --- NO COMMENTS
F405047 405047u --- NO COMMENTS
F40504 40504u --- NO COMMENTS
F40505 40505u --- NO COMMENTS
F40506 40506u --- NO COMMENTS
F405072 405072u --- NO COMMENTS
F405073 405073u --- NO COMMENTS
F405074 405074u --- NO COMMENTS
F405075 405075u --- NO COMMENTS
F405076 405076u --- NO COMMENTS
F405077 405077u --- NO COMMENTS
F405078 405078u --- NO COMMENTS
F405079 405079u --- NO COMMENTS
F40507 40507u --- NO COMMENTS
F405080 405080u --- NO COMMENTS
F405081 405081u --- NO COMMENTS
F405082 405082u --- NO COMMENTS
F405083 405083u --- NO COMMENTS
F405084 405084u --- NO COMMENTS
F405085 405085u --- NO COMMENTS
F405086 405086u --- NO COMMENTS
F405087 405087u --- NO COMMENTS
F40511 40511u --- NO COMMENTS
F40512 40512u --- NO COMMENTS
F40513 40513u --- NO COMMENTS
F40514 40514u --- NO COMMENTS
F40515 40515u --- NO COMMENTS
F405160 405160u --- NO COMMENTS
F405161 405161u --- NO COMMENTS
F405162 405162u --- NO COMMENTS
F405163 405163u --- NO COMMENTS
F405164 405164u --- NO COMMENTS
F405165 405165u --- NO COMMENTS
F405166 405166u --- NO COMMENTS
F405167 405167u --- NO COMMENTS
F40516 40516u --- NO COMMENTS
F405176 405176u --- NO COMMENTS
F405177 405177u --- NO COMMENTS
F405178 405178u --- NO COMMENTS
F405179 405179u --- NO COMMENTS
F40517 40517u --- NO COMMENTS
F405180 405180u --- NO COMMENTS
F405181 405181u --- NO COMMENTS
F405182 405182u --- NO COMMENTS
F405183 405183u --- NO COMMENTS
F405184 405184u --- NO COMMENTS
F405185 405185u --- NO COMMENTS
F405186 405186u --- NO COMMENTS
F405187 405187u --- NO COMMENTS
F405188 405188u --- NO COMMENTS
F405189 405189u --- NO COMMENTS
F405190 405190u --- NO COMMENTS
F405191 405191u --- NO COMMENTS
F405192 405192u --- NO COMMENTS
F405193 405193u --- NO COMMENTS
F405194 405194u --- NO COMMENTS
F405195 405195u --- NO COMMENTS
F405196 405196u --- NO COMMENTS
F405197 405197u --- NO COMMENTS
F405198 405198u --- NO COMMENTS
F405199 405199u --- NO COMMENTS
F405200 405200u --- NO COMMENTS
F405201 405201u --- NO COMMENTS
F405202 405202u --- NO COMMENTS
F405203 405203u --- NO COMMENTS
F405204 405204u --- NO COMMENTS
F405205 405205u --- NO COMMENTS
F405206 405206u --- NO COMMENTS
F405207 405207u --- NO COMMENTS
F405208 405208u --- NO COMMENTS
F405209 405209u --- NO COMMENTS
F40520 40520u --- NO COMMENTS
F405210 405210u --- NO COMMENTS
F405211 405211u --- NO COMMENTS
F405212 405212u --- NO COMMENTS
F405213 405213u --- NO COMMENTS
F405214 405214u --- NO COMMENTS
F405215 405215u --- NO COMMENTS
F40521 40521u --- NO COMMENTS
F40522 40522u --- NO COMMENTS
F405240 405240u --- NO COMMENTS
F405241 405241u --- NO COMMENTS
F405242 405242u --- NO COMMENTS
F405243 405243u --- NO COMMENTS
F405244 405244u --- NO COMMENTS
F405245 405245u --- NO COMMENTS
F405246 405246u --- NO COMMENTS
F405247 405247u --- NO COMMENTS
F405248 405248u --- NO COMMENTS
F405249 405249u --- NO COMMENTS
F40524 40524u --- NO COMMENTS
F405250 405250u --- NO COMMENTS
F405251 405251u --- NO COMMENTS
F405252 405252u --- NO COMMENTS
F405253 405253u --- NO COMMENTS
F405254 405254u --- NO COMMENTS
F405255 405255u --- NO COMMENTS
F40525 40525u --- NO COMMENTS
F40526 40526u --- NO COMMENTS
F40527 40527u --- NO COMMENTS
F40528 40528u --- NO COMMENTS
F405328 405328u --- NO COMMENTS
F405329 405329u --- NO COMMENTS
F40532 40532u --- NO COMMENTS
F405330 405330u --- NO COMMENTS
F405331 405331u --- NO COMMENTS
F405332 405332u --- NO COMMENTS
F405333 405333u --- NO COMMENTS
F405334 405334u --- NO COMMENTS
F405335 405335u --- NO COMMENTS
F40533 40533u --- NO COMMENTS
F405344 405344u --- NO COMMENTS
F405345 405345u --- NO COMMENTS
F405346 405346u --- NO COMMENTS
F405347 405347u --- NO COMMENTS
F405348 405348u --- NO COMMENTS
F405349 405349u --- NO COMMENTS
F40534 40534u --- NO COMMENTS
F405350 405350u --- NO COMMENTS
F405351 405351u --- NO COMMENTS
F405352 405352u --- NO COMMENTS
F405353 405353u --- NO COMMENTS
F405354 405354u --- NO COMMENTS
F405355 405355u --- NO COMMENTS
F405356 405356u --- NO COMMENTS
F405357 405357u --- NO COMMENTS
F405358 405358u --- NO COMMENTS
F405359 405359u --- NO COMMENTS
F40535 40535u --- NO COMMENTS
F405360 405360u --- NO COMMENTS
F405361 405361u --- NO COMMENTS
F405362 405362u --- NO COMMENTS
F405363 405363u --- NO COMMENTS
F405364 405364u --- NO COMMENTS
F405365 405365u --- NO COMMENTS
F405366 405366u --- NO COMMENTS
F405367 405367u --- NO COMMENTS
F405368 405368u --- NO COMMENTS
F405369 405369u --- NO COMMENTS
F40536 40536u --- NO COMMENTS
F405370 405370u --- NO COMMENTS
F405371 405371u --- NO COMMENTS
F405372 405372u --- NO COMMENTS
F405373 405373u --- NO COMMENTS
F405374 405374u --- NO COMMENTS
F405375 405375u --- NO COMMENTS
F405376 405376u --- NO COMMENTS
F405377 405377u --- NO COMMENTS
F405378 405378u --- NO COMMENTS
F405379 405379u --- NO COMMENTS
F40537 40537u --- NO COMMENTS
F405380 405380u --- NO COMMENTS
F405381 405381u --- NO COMMENTS
F405382 405382u --- NO COMMENTS
F405383 405383u --- NO COMMENTS
F40538 40538u --- NO COMMENTS
F405408 405408u --- NO COMMENTS
F405409 405409u --- NO COMMENTS
F405410 405410u --- NO COMMENTS
F405411 405411u --- NO COMMENTS
F405412 405412u --- NO COMMENTS
F405413 405413u --- NO COMMENTS
F405414 405414u --- NO COMMENTS
F405415 405415u --- NO COMMENTS
F405416 405416u --- NO COMMENTS
F405417 405417u --- NO COMMENTS
F405418 405418u --- NO COMMENTS
F405419 405419u --- NO COMMENTS
F40541 40541u --- NO COMMENTS
F405420 405420u --- NO COMMENTS
F405421 405421u --- NO COMMENTS
F405422 405422u --- NO COMMENTS
F405423 405423u --- NO COMMENTS
F40542 40542u --- NO COMMENTS
F40543 40543u --- NO COMMENTS
F40545 40545u --- NO COMMENTS
F40546 40546u --- NO COMMENTS
F40547 40547u --- NO COMMENTS
F40548 40548u --- NO COMMENTS
F405496 405496u --- NO COMMENTS
F405497 405497u --- NO COMMENTS
F405498 405498u --- NO COMMENTS
F405499 405499u --- NO COMMENTS
F40549 40549u --- NO COMMENTS
F405500 405500u --- NO COMMENTS
F405501 405501u --- NO COMMENTS
F405502 405502u --- NO COMMENTS
F405503 405503u --- NO COMMENTS
F405512 405512u --- NO COMMENTS
F405513 405513u --- NO COMMENTS
F405514 405514u --- NO COMMENTS
F405515 405515u --- NO COMMENTS
F405516 405516u --- NO COMMENTS
F405517 405517u --- NO COMMENTS
F405518 405518u --- NO COMMENTS
F405519 405519u --- NO COMMENTS
F405520 405520u --- NO COMMENTS
F405521 405521u --- NO COMMENTS
F405522 405522u --- NO COMMENTS
F405523 405523u --- NO COMMENTS
F405524 405524u --- NO COMMENTS
F405525 405525u --- NO COMMENTS
F405526 405526u --- NO COMMENTS
F405527 405527u --- NO COMMENTS
F405528 405528u --- NO COMMENTS
F405529 405529u --- NO COMMENTS
F405530 405530u --- NO COMMENTS
F405531 405531u --- NO COMMENTS
F405532 405532u --- NO COMMENTS
F405533 405533u --- NO COMMENTS
F405534 405534u --- NO COMMENTS
F405535 405535u --- NO COMMENTS
F405536 405536u --- NO COMMENTS
F405537 405537u --- NO COMMENTS
F405538 405538u --- NO COMMENTS
F405539 405539u --- NO COMMENTS
F40553 40553u --- NO COMMENTS
F405540 405540u --- NO COMMENTS
F405541 405541u --- NO COMMENTS
F405542 405542u --- NO COMMENTS
F405543 405543u --- NO COMMENTS
F405544 405544u --- NO COMMENTS
F405545 405545u --- NO COMMENTS
F405546 405546u --- NO COMMENTS
F405547 405547u --- NO COMMENTS
F405548 405548u --- NO COMMENTS
F405549 405549u --- NO COMMENTS
F40554 40554u --- NO COMMENTS
F405550 405550u --- NO COMMENTS
F405551 405551u --- NO COMMENTS
F40555 40555u --- NO COMMENTS
F40556 40556u --- NO COMMENTS
F405576 405576u --- NO COMMENTS
F405577 405577u --- NO COMMENTS
F405578 405578u --- NO COMMENTS
F405579 405579u --- NO COMMENTS
F40557 40557u --- NO COMMENTS
F405580 405580u --- NO COMMENTS
F405581 405581u --- NO COMMENTS
F405582 405582u --- NO COMMENTS
F405583 405583u --- NO COMMENTS
F405584 405584u --- NO COMMENTS
F405585 405585u --- NO COMMENTS
F405586 405586u --- NO COMMENTS
F405587 405587u --- NO COMMENTS
F405588 405588u --- NO COMMENTS
F405589 405589u --- NO COMMENTS
F40558 40558u --- NO COMMENTS
F405590 405590u --- NO COMMENTS
F405591 405591u --- NO COMMENTS
F40559 40559u --- NO COMMENTS
F40562 40562u --- NO COMMENTS
F40563 40563u --- NO COMMENTS
F40564 40564u --- NO COMMENTS
F405664 405664u --- NO COMMENTS
F405665 405665u --- NO COMMENTS
F405666 405666u --- NO COMMENTS
F405667 405667u --- NO COMMENTS
F405668 405668u --- NO COMMENTS
F405669 405669u --- NO COMMENTS
F40566 40566u --- NO COMMENTS
F405670 405670u --- NO COMMENTS
F405671 405671u --- NO COMMENTS
F40567 40567u --- NO COMMENTS
F405680 405680u --- NO COMMENTS
F405681 405681u --- NO COMMENTS
F405682 405682u --- NO COMMENTS
F405683 405683u --- NO COMMENTS
F405684 405684u --- NO COMMENTS
F405685 405685u --- NO COMMENTS
F405686 405686u --- NO COMMENTS
F405687 405687u --- NO COMMENTS
F405688 405688u --- NO COMMENTS
F405689 405689u --- NO COMMENTS
F40568 40568u --- NO COMMENTS
F405690 405690u --- NO COMMENTS
F405691 405691u --- NO COMMENTS
F405692 405692u --- NO COMMENTS
F405693 405693u --- NO COMMENTS
F405694 405694u --- NO COMMENTS
F405695 405695u --- NO COMMENTS
F405696 405696u --- NO COMMENTS
F405697 405697u --- NO COMMENTS
F405698 405698u --- NO COMMENTS
F405699 405699u --- NO COMMENTS
F40569 40569u --- NO COMMENTS
F405700 405700u --- NO COMMENTS
F405701 405701u --- NO COMMENTS
F405702 405702u --- NO COMMENTS
F405703 405703u --- NO COMMENTS
F405704 405704u --- NO COMMENTS
F405705 405705u --- NO COMMENTS
F405706 405706u --- NO COMMENTS
F405707 405707u --- NO COMMENTS
F405708 405708u --- NO COMMENTS
F405709 405709u --- NO COMMENTS
F40570 40570u --- NO COMMENTS
F405710 405710u --- NO COMMENTS
F405711 405711u --- NO COMMENTS
F405712 405712u --- NO COMMENTS
F405713 405713u --- NO COMMENTS
F405714 405714u --- NO COMMENTS
F405715 405715u --- NO COMMENTS
F405716 405716u --- NO COMMENTS
F405717 405717u --- NO COMMENTS
F405718 405718u --- NO COMMENTS
F405719 405719u --- NO COMMENTS
F405744 405744u --- NO COMMENTS
F405745 405745u --- NO COMMENTS
F405746 405746u --- NO COMMENTS
F405747 405747u --- NO COMMENTS
F405748 405748u --- NO COMMENTS
F405749 405749u --- NO COMMENTS
F40574 40574u --- NO COMMENTS
F405750 405750u --- NO COMMENTS
F405751 405751u --- NO COMMENTS
F405752 405752u --- NO COMMENTS
F405753 405753u --- NO COMMENTS
F405754 405754u --- NO COMMENTS
F405755 405755u --- NO COMMENTS
F405756 405756u --- NO COMMENTS
F405757 405757u --- NO COMMENTS
F405758 405758u --- NO COMMENTS
F405759 405759u --- NO COMMENTS
F40575 40575u --- NO COMMENTS
F40576 40576u --- NO COMMENTS
F40577 40577u --- NO COMMENTS
F40578 40578u --- NO COMMENTS
F40579 40579u --- NO COMMENTS
F40580 40580u --- NO COMMENTS
F405832 405832u --- NO COMMENTS
F405833 405833u --- NO COMMENTS
F405834 405834u --- NO COMMENTS
F405835 405835u --- NO COMMENTS
F405836 405836u --- NO COMMENTS
F405837 405837u --- NO COMMENTS
F405838 405838u --- NO COMMENTS
F405839 405839u --- NO COMMENTS
F40583 40583u --- NO COMMENTS
F405848 405848u --- NO COMMENTS
F405849 405849u --- NO COMMENTS
F40584 40584u --- NO COMMENTS
F405850 405850u --- NO COMMENTS
F405851 405851u --- NO COMMENTS
F405852 405852u --- NO COMMENTS
F405853 405853u --- NO COMMENTS
F405854 405854u --- NO COMMENTS
F405855 405855u --- NO COMMENTS
F405856 405856u --- NO COMMENTS
F405857 405857u --- NO COMMENTS
F405858 405858u --- NO COMMENTS
F405859 405859u --- NO COMMENTS
F40585 40585u --- NO COMMENTS
F405860 405860u --- NO COMMENTS
F405861 405861u --- NO COMMENTS
F405862 405862u --- NO COMMENTS
F405863 405863u --- NO COMMENTS
F405864 405864u --- NO COMMENTS
F405865 405865u --- NO COMMENTS
F405866 405866u --- NO COMMENTS
F405867 405867u --- NO COMMENTS
F405868 405868u --- NO COMMENTS
F405869 405869u --- NO COMMENTS
F405870 405870u --- NO COMMENTS
F405871 405871u --- NO COMMENTS
F405872 405872u --- NO COMMENTS
F405873 405873u --- NO COMMENTS
F405874 405874u --- NO COMMENTS
F405875 405875u --- NO COMMENTS
F405876 405876u --- NO COMMENTS
F405877 405877u --- NO COMMENTS
F405878 405878u --- NO COMMENTS
F405879 405879u --- NO COMMENTS
F40587 40587u --- NO COMMENTS
F405880 405880u --- NO COMMENTS
F405881 405881u --- NO COMMENTS
F405882 405882u --- NO COMMENTS
F405883 405883u --- NO COMMENTS
F405884 405884u --- NO COMMENTS
F405885 405885u --- NO COMMENTS
F405886 405886u --- NO COMMENTS
F405887 405887u --- NO COMMENTS
F40588 40588u --- NO COMMENTS
F40589 40589u --- NO COMMENTS
F40590 40590u --- NO COMMENTS
F405912 405912u --- NO COMMENTS
F405913 405913u --- NO COMMENTS
F405914 405914u --- NO COMMENTS
F405915 405915u --- NO COMMENTS
F405916 405916u --- NO COMMENTS
F405917 405917u --- NO COMMENTS
F405918 405918u --- NO COMMENTS
F405919 405919u --- NO COMMENTS
F40591 40591u --- NO COMMENTS
F405920 405920u --- NO COMMENTS
F405921 405921u --- NO COMMENTS
F405922 405922u --- NO COMMENTS
F405923 405923u --- NO COMMENTS
F405924 405924u --- NO COMMENTS
F405925 405925u --- NO COMMENTS
F405926 405926u --- NO COMMENTS
F405927 405927u --- NO COMMENTS
F40595 40595u --- NO COMMENTS
F40596 40596u --- NO COMMENTS
F40597 40597u --- NO COMMENTS
F40598 40598u --- NO COMMENTS
F40599 40599u --- NO COMMENTS
F0405 405u --- NO COMMENTS
F406000 406000u --- NO COMMENTS
F406001 406001u --- NO COMMENTS
F406002 406002u --- NO COMMENTS
F406003 406003u --- NO COMMENTS
F406004 406004u --- NO COMMENTS
F406005 406005u --- NO COMMENTS
F406006 406006u --- NO COMMENTS
F406007 406007u --- NO COMMENTS
F40600 40600u --- NO COMMENTS
F406016 406016u --- NO COMMENTS
F406017 406017u --- NO COMMENTS
F406018 406018u --- NO COMMENTS
F406019 406019u --- NO COMMENTS
F40601 40601u --- NO COMMENTS
F406020 406020u --- NO COMMENTS
F406021 406021u --- NO COMMENTS
F406022 406022u --- NO COMMENTS
F406023 406023u --- NO COMMENTS
F406024 406024u --- NO COMMENTS
F406025 406025u --- NO COMMENTS
F406026 406026u --- NO COMMENTS
F406027 406027u --- NO COMMENTS
F406028 406028u --- NO COMMENTS
F406029 406029u --- NO COMMENTS
F406030 406030u --- NO COMMENTS
F406031 406031u --- NO COMMENTS
F406032 406032u --- NO COMMENTS
F406033 406033u --- NO COMMENTS
F406034 406034u --- NO COMMENTS
F406035 406035u --- NO COMMENTS
F406036 406036u --- NO COMMENTS
F406037 406037u --- NO COMMENTS
F406038 406038u --- NO COMMENTS
F406039 406039u --- NO COMMENTS
F406040 406040u --- NO COMMENTS
F406041 406041u --- NO COMMENTS
F406042 406042u --- NO COMMENTS
F406043 406043u --- NO COMMENTS
F406044 406044u --- NO COMMENTS
F406045 406045u --- NO COMMENTS
F406046 406046u --- NO COMMENTS
F406047 406047u --- NO COMMENTS
F406048 406048u --- NO COMMENTS
F406049 406049u --- NO COMMENTS
F40604 40604u --- NO COMMENTS
F406050 406050u --- NO COMMENTS
F406051 406051u --- NO COMMENTS
F406052 406052u --- NO COMMENTS
F406053 406053u --- NO COMMENTS
F406054 406054u --- NO COMMENTS
F406055 406055u --- NO COMMENTS
F40605 40605u --- NO COMMENTS
F40606 40606u --- NO COMMENTS
F406080 406080u --- NO COMMENTS
F406081 406081u --- NO COMMENTS
F406082 406082u --- NO COMMENTS
F406083 406083u --- NO COMMENTS
F406084 406084u --- NO COMMENTS
F406085 406085u --- NO COMMENTS
F406086 406086u --- NO COMMENTS
F406087 406087u --- NO COMMENTS
F406088 406088u --- NO COMMENTS
F406089 406089u --- NO COMMENTS
F40608 40608u --- NO COMMENTS
F406090 406090u --- NO COMMENTS
F406091 406091u --- NO COMMENTS
F406092 406092u --- NO COMMENTS
F406093 406093u --- NO COMMENTS
F406094 406094u --- NO COMMENTS
F406095 406095u --- NO COMMENTS
F40609 40609u --- NO COMMENTS
F40610 40610u --- NO COMMENTS
F40611 40611u --- NO COMMENTS
F40612 40612u --- NO COMMENTS
F406168 406168u --- NO COMMENTS
F406169 406169u --- NO COMMENTS
F40616 40616u --- NO COMMENTS
F406170 406170u --- NO COMMENTS
F406171 406171u --- NO COMMENTS
F406172 406172u --- NO COMMENTS
F406173 406173u --- NO COMMENTS
F406174 406174u --- NO COMMENTS
F406175 406175u --- NO COMMENTS
F40617 40617u --- NO COMMENTS
F406184 406184u --- NO COMMENTS
F406185 406185u --- NO COMMENTS
F406186 406186u --- NO COMMENTS
F406187 406187u --- NO COMMENTS
F406188 406188u --- NO COMMENTS
F406189 406189u --- NO COMMENTS
F40618 40618u --- NO COMMENTS
F406190 406190u --- NO COMMENTS
F406191 406191u --- NO COMMENTS
F406192 406192u --- NO COMMENTS
F406193 406193u --- NO COMMENTS
F406194 406194u --- NO COMMENTS
F406195 406195u --- NO COMMENTS
F406196 406196u --- NO COMMENTS
F406197 406197u --- NO COMMENTS
F406198 406198u --- NO COMMENTS
F406199 406199u --- NO COMMENTS
F40619 40619u --- NO COMMENTS
F406200 406200u --- NO COMMENTS
F406201 406201u --- NO COMMENTS
F406202 406202u --- NO COMMENTS
F406203 406203u --- NO COMMENTS
F406204 406204u --- NO COMMENTS
F406205 406205u --- NO COMMENTS
F406206 406206u --- NO COMMENTS
F406207 406207u --- NO COMMENTS
F406208 406208u --- NO COMMENTS
F406209 406209u --- NO COMMENTS
F40620 40620u --- NO COMMENTS
F406210 406210u --- NO COMMENTS
F406211 406211u --- NO COMMENTS
F406212 406212u --- NO COMMENTS
F406213 406213u --- NO COMMENTS
F406214 406214u --- NO COMMENTS
F406215 406215u --- NO COMMENTS
F406216 406216u --- NO COMMENTS
F406217 406217u --- NO COMMENTS
F406218 406218u --- NO COMMENTS
F406219 406219u --- NO COMMENTS
F40621 40621u --- NO COMMENTS
F406220 406220u --- NO COMMENTS
F406221 406221u --- NO COMMENTS
F406222 406222u --- NO COMMENTS
F406223 406223u --- NO COMMENTS
F40622 40622u --- NO COMMENTS
F406248 406248u --- NO COMMENTS
F406249 406249u --- NO COMMENTS
F406250 406250u --- NO COMMENTS
F406251 406251u --- NO COMMENTS
F406252 406252u --- NO COMMENTS
F406253 406253u --- NO COMMENTS
F406254 406254u --- NO COMMENTS
F406255 406255u --- NO COMMENTS
F406256 406256u --- NO COMMENTS
F406257 406257u --- NO COMMENTS
F406258 406258u --- NO COMMENTS
F406259 406259u --- NO COMMENTS
F40625 40625u --- NO COMMENTS
F406260 406260u --- NO COMMENTS
F406261 406261u --- NO COMMENTS
F406262 406262u --- NO COMMENTS
F406263 406263u --- NO COMMENTS
F40626 40626u --- NO COMMENTS
F40627 40627u --- NO COMMENTS
F40628 40628u --- NO COMMENTS
F40629 40629u --- NO COMMENTS
F40630 40630u --- NO COMMENTS
F40631 40631u --- NO COMMENTS
F40632 40632u --- NO COMMENTS
F406336 406336u --- NO COMMENTS
F406337 406337u --- NO COMMENTS
F406338 406338u --- NO COMMENTS
F406339 406339u --- NO COMMENTS
F40633 40633u --- NO COMMENTS
F406340 406340u --- NO COMMENTS
F406341 406341u --- NO COMMENTS
F406342 406342u --- NO COMMENTS
F406343 406343u --- NO COMMENTS
F406352 406352u --- NO COMMENTS
F406353 406353u --- NO COMMENTS
F406354 406354u --- NO COMMENTS
F406355 406355u --- NO COMMENTS
F406356 406356u --- NO COMMENTS
F406357 406357u --- NO COMMENTS
F406358 406358u --- NO COMMENTS
F406359 406359u --- NO COMMENTS
F40635 40635u --- NO COMMENTS
F406360 406360u --- NO COMMENTS
F406361 406361u --- NO COMMENTS
F406362 406362u --- NO COMMENTS
F406363 406363u --- NO COMMENTS
F406364 406364u --- NO COMMENTS
F406365 406365u --- NO COMMENTS
F406366 406366u --- NO COMMENTS
F406367 406367u --- NO COMMENTS
F406368 406368u --- NO COMMENTS
F406369 406369u --- NO COMMENTS
F40636 40636u --- NO COMMENTS
F406370 406370u --- NO COMMENTS
F406371 406371u --- NO COMMENTS
F406372 406372u --- NO COMMENTS
F406373 406373u --- NO COMMENTS
F406374 406374u --- NO COMMENTS
F406375 406375u --- NO COMMENTS
F406376 406376u --- NO COMMENTS
F406377 406377u --- NO COMMENTS
F406378 406378u --- NO COMMENTS
F406379 406379u --- NO COMMENTS
F40637 40637u --- NO COMMENTS
F406380 406380u --- NO COMMENTS
F406381 406381u --- NO COMMENTS
F406382 406382u --- NO COMMENTS
F406383 406383u --- NO COMMENTS
F406384 406384u --- NO COMMENTS
F406385 406385u --- NO COMMENTS
F406386 406386u --- NO COMMENTS
F406387 406387u --- NO COMMENTS
F406388 406388u --- NO COMMENTS
F406389 406389u --- NO COMMENTS
F40638 40638u --- NO COMMENTS
F406390 406390u --- NO COMMENTS
F406391 406391u --- NO COMMENTS
F40639 40639u --- NO COMMENTS
F406416 406416u --- NO COMMENTS
F406417 406417u --- NO COMMENTS
F406418 406418u --- NO COMMENTS
F406419 406419u --- NO COMMENTS
F406420 406420u --- NO COMMENTS
F406421 406421u --- NO COMMENTS
F406422 406422u --- NO COMMENTS
F406423 406423u --- NO COMMENTS
F406424 406424u --- NO COMMENTS
F406425 406425u --- NO COMMENTS
F406426 406426u --- NO COMMENTS
F406427 406427u --- NO COMMENTS
F406428 406428u --- NO COMMENTS
F406429 406429u --- NO COMMENTS
F406430 406430u --- NO COMMENTS
F406431 406431u --- NO COMMENTS
F40643 40643u --- NO COMMENTS
F40644 40644u --- NO COMMENTS
F40645 40645u --- NO COMMENTS
F40646 40646u --- NO COMMENTS
F40647 40647u --- NO COMMENTS
F40648 40648u --- NO COMMENTS
F40649 40649u --- NO COMMENTS
F406504 406504u --- NO COMMENTS
F406505 406505u --- NO COMMENTS
F406506 406506u --- NO COMMENTS
F406507 406507u --- NO COMMENTS
F406508 406508u --- NO COMMENTS
F406509 406509u --- NO COMMENTS
F406510 406510u --- NO COMMENTS
F406511 406511u --- NO COMMENTS
F406520 406520u --- NO COMMENTS
F406521 406521u --- NO COMMENTS
F406522 406522u --- NO COMMENTS
F406523 406523u --- NO COMMENTS
F406524 406524u --- NO COMMENTS
F406525 406525u --- NO COMMENTS
F406526 406526u --- NO COMMENTS
F406527 406527u --- NO COMMENTS
F406528 406528u --- NO COMMENTS
F406529 406529u --- NO COMMENTS
F40652 40652u --- NO COMMENTS
F406530 406530u --- NO COMMENTS
F406531 406531u --- NO COMMENTS
F406532 406532u --- NO COMMENTS
F406533 406533u --- NO COMMENTS
F406534 406534u --- NO COMMENTS
F406535 406535u --- NO COMMENTS
F406536 406536u --- NO COMMENTS
F406537 406537u --- NO COMMENTS
F406538 406538u --- NO COMMENTS
F406539 406539u --- NO COMMENTS
F40653 40653u --- NO COMMENTS
F406540 406540u --- NO COMMENTS
F406541 406541u --- NO COMMENTS
F406542 406542u --- NO COMMENTS
F406543 406543u --- NO COMMENTS
F406544 406544u --- NO COMMENTS
F406545 406545u --- NO COMMENTS
F406546 406546u --- NO COMMENTS
F406547 406547u --- NO COMMENTS
F406548 406548u --- NO COMMENTS
F406549 406549u --- NO COMMENTS
F40654 40654u --- NO COMMENTS
F406550 406550u --- NO COMMENTS
F406551 406551u --- NO COMMENTS
F406552 406552u --- NO COMMENTS
F406553 406553u --- NO COMMENTS
F406554 406554u --- NO COMMENTS
F406555 406555u --- NO COMMENTS
F406556 406556u --- NO COMMENTS
F406557 406557u --- NO COMMENTS
F406558 406558u --- NO COMMENTS
F406559 406559u --- NO COMMENTS
F40655 40655u --- NO COMMENTS
F40656 40656u --- NO COMMENTS
F40657 40657u --- NO COMMENTS
F406584 406584u --- NO COMMENTS
F406585 406585u --- NO COMMENTS
F406586 406586u --- NO COMMENTS
F406587 406587u --- NO COMMENTS
F406588 406588u --- NO COMMENTS
F406589 406589u --- NO COMMENTS
F40658 40658u --- NO COMMENTS
F406590 406590u --- NO COMMENTS
F406591 406591u --- NO COMMENTS
F406592 406592u --- NO COMMENTS
F406593 406593u --- NO COMMENTS
F406594 406594u --- NO COMMENTS
F406595 406595u --- NO COMMENTS
F406596 406596u --- NO COMMENTS
F406597 406597u --- NO COMMENTS
F406598 406598u --- NO COMMENTS
F406599 406599u --- NO COMMENTS
F40659 40659u --- NO COMMENTS
F40660 40660u --- NO COMMENTS
F40661 40661u --- NO COMMENTS
F40662 40662u --- NO COMMENTS
F40663 40663u --- NO COMMENTS
F406672 406672u --- NO COMMENTS
F406673 406673u --- NO COMMENTS
F406674 406674u --- NO COMMENTS
F406675 406675u --- NO COMMENTS
F406676 406676u --- NO COMMENTS
F406677 406677u --- NO COMMENTS
F406678 406678u --- NO COMMENTS
F406679 406679u --- NO COMMENTS
F406688 406688u --- NO COMMENTS
F406689 406689u --- NO COMMENTS
F40668 40668u --- NO COMMENTS
F406690 406690u --- NO COMMENTS
F406691 406691u --- NO COMMENTS
F406692 406692u --- NO COMMENTS
F406693 406693u --- NO COMMENTS
F406694 406694u --- NO COMMENTS
F406695 406695u --- NO COMMENTS
F406696 406696u --- NO COMMENTS
F406697 406697u --- NO COMMENTS
F406698 406698u --- NO COMMENTS
F406699 406699u --- NO COMMENTS
F40669 40669u --- NO COMMENTS
F406700 406700u --- NO COMMENTS
F406701 406701u --- NO COMMENTS
F406702 406702u --- NO COMMENTS
F406703 406703u --- NO COMMENTS
F406704 406704u --- NO COMMENTS
F406705 406705u --- NO COMMENTS
F406706 406706u --- NO COMMENTS
F406707 406707u --- NO COMMENTS
F406708 406708u --- NO COMMENTS
F406709 406709u --- NO COMMENTS
F40670 40670u --- NO COMMENTS
F406710 406710u --- NO COMMENTS
F406711 406711u --- NO COMMENTS
F406712 406712u --- NO COMMENTS
F406713 406713u --- NO COMMENTS
F406714 406714u --- NO COMMENTS
F406715 406715u --- NO COMMENTS
F406716 406716u --- NO COMMENTS
F406717 406717u --- NO COMMENTS
F406718 406718u --- NO COMMENTS
F406719 406719u --- NO COMMENTS
F40671 40671u --- NO COMMENTS
F406720 406720u --- NO COMMENTS
F406721 406721u --- NO COMMENTS
F406722 406722u --- NO COMMENTS
F406723 406723u --- NO COMMENTS
F406724 406724u --- NO COMMENTS
F406725 406725u --- NO COMMENTS
F406726 406726u --- NO COMMENTS
F406727 406727u --- NO COMMENTS
F40674 40674u --- NO COMMENTS
F406752 406752u --- NO COMMENTS
F406753 406753u --- NO COMMENTS
F406754 406754u --- NO COMMENTS
F406755 406755u --- NO COMMENTS
F406756 406756u --- NO COMMENTS
F406757 406757u --- NO COMMENTS
F406758 406758u --- NO COMMENTS
F406759 406759u --- NO COMMENTS
F40675 40675u --- NO COMMENTS
F406760 406760u --- NO COMMENTS
F406761 406761u --- NO COMMENTS
F406762 406762u --- NO COMMENTS
F406763 406763u --- NO COMMENTS
F406764 406764u --- NO COMMENTS
F406765 406765u --- NO COMMENTS
F406766 406766u --- NO COMMENTS
F406767 406767u --- NO COMMENTS
F40676 40676u --- NO COMMENTS
F40677 40677u --- NO COMMENTS
F40678 40678u --- NO COMMENTS
F40679 40679u --- NO COMMENTS
F40680 40680u --- NO COMMENTS
F40681 40681u --- NO COMMENTS
F40683 40683u --- NO COMMENTS
F406840 406840u --- NO COMMENTS
F406841 406841u --- NO COMMENTS
F406842 406842u --- NO COMMENTS
F406843 406843u --- NO COMMENTS
F406844 406844u --- NO COMMENTS
F406845 406845u --- NO COMMENTS
F406846 406846u --- NO COMMENTS
F406847 406847u --- NO COMMENTS
F40684 40684u --- NO COMMENTS
F406856 406856u --- NO COMMENTS
F406857 406857u --- NO COMMENTS
F406858 406858u --- NO COMMENTS
F406859 406859u --- NO COMMENTS
F40685 40685u --- NO COMMENTS
F406860 406860u --- NO COMMENTS
F406861 406861u --- NO COMMENTS
F406862 406862u --- NO COMMENTS
F406863 406863u --- NO COMMENTS
F406864 406864u --- NO COMMENTS
F406865 406865u --- NO COMMENTS
F406866 406866u --- NO COMMENTS
F406867 406867u --- NO COMMENTS
F406868 406868u --- NO COMMENTS
F406869 406869u --- NO COMMENTS
F40686 40686u --- NO COMMENTS
F406870 406870u --- NO COMMENTS
F406871 406871u --- NO COMMENTS
F406872 406872u --- NO COMMENTS
F406873 406873u --- NO COMMENTS
F406874 406874u --- NO COMMENTS
F406875 406875u --- NO COMMENTS
F406876 406876u --- NO COMMENTS
F406877 406877u --- NO COMMENTS
F406878 406878u --- NO COMMENTS
F406879 406879u --- NO COMMENTS
F40687 40687u --- NO COMMENTS
F406880 406880u --- NO COMMENTS
F406881 406881u --- NO COMMENTS
F406882 406882u --- NO COMMENTS
F406883 406883u --- NO COMMENTS
F406884 406884u --- NO COMMENTS
F406885 406885u --- NO COMMENTS
F406886 406886u --- NO COMMENTS
F406887 406887u --- NO COMMENTS
F406888 406888u --- NO COMMENTS
F406889 406889u --- NO COMMENTS
F406890 406890u --- NO COMMENTS
F406891 406891u --- NO COMMENTS
F406892 406892u --- NO COMMENTS
F406893 406893u --- NO COMMENTS
F406894 406894u --- NO COMMENTS
F406895 406895u --- NO COMMENTS
F40691 40691u --- NO COMMENTS
F406920 406920u --- NO COMMENTS
F406921 406921u --- NO COMMENTS
F406922 406922u --- NO COMMENTS
F406923 406923u --- NO COMMENTS
F406924 406924u --- NO COMMENTS
F406925 406925u --- NO COMMENTS
F406926 406926u --- NO COMMENTS
F406927 406927u --- NO COMMENTS
F406928 406928u --- NO COMMENTS
F406929 406929u --- NO COMMENTS
F40692 40692u --- NO COMMENTS
F406930 406930u --- NO COMMENTS
F406931 406931u --- NO COMMENTS
F406932 406932u --- NO COMMENTS
F406933 406933u --- NO COMMENTS
F406934 406934u --- NO COMMENTS
F406935 406935u --- NO COMMENTS
F40693 40693u --- NO COMMENTS
F40694 40694u --- NO COMMENTS
F40695 40695u --- NO COMMENTS
F40696 40696u --- NO COMMENTS
F40697 40697u --- NO COMMENTS
F0406 406u --- NO COMMENTS
F407008 407008u --- NO COMMENTS
F407009 407009u --- NO COMMENTS
F40700 40700u --- NO COMMENTS
F407010 407010u --- NO COMMENTS
F407011 407011u --- NO COMMENTS
F407012 407012u --- NO COMMENTS
F407013 407013u --- NO COMMENTS
F407014 407014u --- NO COMMENTS
F407015 407015u --- NO COMMENTS
F40701 40701u --- NO COMMENTS
F407024 407024u --- NO COMMENTS
F407025 407025u --- NO COMMENTS
F407026 407026u --- NO COMMENTS
F407027 407027u --- NO COMMENTS
F407028 407028u --- NO COMMENTS
F407029 407029u --- NO COMMENTS
F40702 40702u --- NO COMMENTS
F407030 407030u --- NO COMMENTS
F407031 407031u --- NO COMMENTS
F407032 407032u --- NO COMMENTS
F407033 407033u --- NO COMMENTS
F407034 407034u --- NO COMMENTS
F407035 407035u --- NO COMMENTS
F407036 407036u --- NO COMMENTS
F407037 407037u --- NO COMMENTS
F407038 407038u --- NO COMMENTS
F407039 407039u --- NO COMMENTS
F40703 40703u --- NO COMMENTS
F407040 407040u --- NO COMMENTS
F407041 407041u --- NO COMMENTS
F407042 407042u --- NO COMMENTS
F407043 407043u --- NO COMMENTS
F407044 407044u --- NO COMMENTS
F407045 407045u --- NO COMMENTS
F407046 407046u --- NO COMMENTS
F407047 407047u --- NO COMMENTS
F407048 407048u --- NO COMMENTS
F407049 407049u --- NO COMMENTS
F40704 40704u --- NO COMMENTS
F407050 407050u --- NO COMMENTS
F407051 407051u --- NO COMMENTS
F407052 407052u --- NO COMMENTS
F407053 407053u --- NO COMMENTS
F407054 407054u --- NO COMMENTS
F407055 407055u --- NO COMMENTS
F407056 407056u --- NO COMMENTS
F407057 407057u --- NO COMMENTS
F407058 407058u --- NO COMMENTS
F407059 407059u --- NO COMMENTS
F40705 40705u --- NO COMMENTS
F407060 407060u --- NO COMMENTS
F407061 407061u --- NO COMMENTS
F407062 407062u --- NO COMMENTS
F407063 407063u --- NO COMMENTS
F40706 40706u --- NO COMMENTS
F40707 40707u --- NO COMMENTS
F407088 407088u --- NO COMMENTS
F407089 407089u --- NO COMMENTS
F40708 40708u --- NO COMMENTS
F407090 407090u --- NO COMMENTS
F407091 407091u --- NO COMMENTS
F407092 407092u --- NO COMMENTS
F407093 407093u --- NO COMMENTS
F407094 407094u --- NO COMMENTS
F407095 407095u --- NO COMMENTS
F407096 407096u --- NO COMMENTS
F407097 407097u --- NO COMMENTS
F407098 407098u --- NO COMMENTS
F407099 407099u --- NO COMMENTS
F40709 40709u --- NO COMMENTS
F407100 407100u --- NO COMMENTS
F407101 407101u --- NO COMMENTS
F407102 407102u --- NO COMMENTS
F407103 407103u --- NO COMMENTS
F40710 40710u --- NO COMMENTS
F40711 40711u --- NO COMMENTS
F40716 40716u --- NO COMMENTS
F407176 407176u --- NO COMMENTS
F407177 407177u --- NO COMMENTS
F407178 407178u --- NO COMMENTS
F407179 407179u --- NO COMMENTS
F40717 40717u --- NO COMMENTS
F407180 407180u --- NO COMMENTS
F407181 407181u --- NO COMMENTS
F407182 407182u --- NO COMMENTS
F407183 407183u --- NO COMMENTS
F40718 40718u --- NO COMMENTS
F407192 407192u --- NO COMMENTS
F407193 407193u --- NO COMMENTS
F407194 407194u --- NO COMMENTS
F407195 407195u --- NO COMMENTS
F407196 407196u --- NO COMMENTS
F407197 407197u --- NO COMMENTS
F407198 407198u --- NO COMMENTS
F407199 407199u --- NO COMMENTS
F40719 40719u --- NO COMMENTS
F407200 407200u --- NO COMMENTS
F407201 407201u --- NO COMMENTS
F407202 407202u --- NO COMMENTS
F407203 407203u --- NO COMMENTS
F407204 407204u --- NO COMMENTS
F407205 407205u --- NO COMMENTS
F407206 407206u --- NO COMMENTS
F407207 407207u --- NO COMMENTS
F407208 407208u --- NO COMMENTS
F407209 407209u --- NO COMMENTS
F407210 407210u --- NO COMMENTS
F407211 407211u --- NO COMMENTS
F407212 407212u --- NO COMMENTS
F407213 407213u --- NO COMMENTS
F407214 407214u --- NO COMMENTS
F407215 407215u --- NO COMMENTS
F407216 407216u --- NO COMMENTS
F407217 407217u --- NO COMMENTS
F407218 407218u --- NO COMMENTS
F407219 407219u --- NO COMMENTS
F407220 407220u --- NO COMMENTS
F407221 407221u --- NO COMMENTS
F407222 407222u --- NO COMMENTS
F407223 407223u --- NO COMMENTS
F407224 407224u --- NO COMMENTS
F407225 407225u --- NO COMMENTS
F407226 407226u --- NO COMMENTS
F407227 407227u --- NO COMMENTS
F407228 407228u --- NO COMMENTS
F407229 407229u --- NO COMMENTS
F40722 40722u --- NO COMMENTS
F407230 407230u --- NO COMMENTS
F407231 407231u --- NO COMMENTS
F40723 40723u --- NO COMMENTS
F40724 40724u --- NO COMMENTS
F407256 407256u --- NO COMMENTS
F407257 407257u --- NO COMMENTS
F407258 407258u --- NO COMMENTS
F407259 407259u --- NO COMMENTS
F40725 40725u --- NO COMMENTS
F407260 407260u --- NO COMMENTS
F407261 407261u --- NO COMMENTS
F407262 407262u --- NO COMMENTS
F407263 407263u --- NO COMMENTS
F407264 407264u --- NO COMMENTS
F407265 407265u --- NO COMMENTS
F407266 407266u --- NO COMMENTS
F407267 407267u --- NO COMMENTS
F407268 407268u --- NO COMMENTS
F407269 407269u --- NO COMMENTS
F40726 40726u --- NO COMMENTS
F407270 407270u --- NO COMMENTS
F407271 407271u --- NO COMMENTS
F40727 40727u --- NO COMMENTS
F40728 40728u --- NO COMMENTS
F40729 40729u --- NO COMMENTS
F40731 40731u --- NO COMMENTS
F40732 40732u --- NO COMMENTS
F40733 40733u --- NO COMMENTS
F407344 407344u --- NO COMMENTS
F407345 407345u --- NO COMMENTS
F407346 407346u --- NO COMMENTS
F407347 407347u --- NO COMMENTS
F407348 407348u --- NO COMMENTS
F407349 407349u --- NO COMMENTS
F40734 40734u --- NO COMMENTS
F407350 407350u --- NO COMMENTS
F407351 407351u --- NO COMMENTS
F40735 40735u --- NO COMMENTS
F407360 407360u --- NO COMMENTS
F407361 407361u --- NO COMMENTS
F407362 407362u --- NO COMMENTS
F407363 407363u --- NO COMMENTS
F407364 407364u --- NO COMMENTS
F407365 407365u --- NO COMMENTS
F407366 407366u --- NO COMMENTS
F407367 407367u --- NO COMMENTS
F407368 407368u --- NO COMMENTS
F407369 407369u --- NO COMMENTS
F407370 407370u --- NO COMMENTS
F407371 407371u --- NO COMMENTS
F407372 407372u --- NO COMMENTS
F407373 407373u --- NO COMMENTS
F407374 407374u --- NO COMMENTS
F407375 407375u --- NO COMMENTS
F407376 407376u --- NO COMMENTS
F407377 407377u --- NO COMMENTS
F407378 407378u --- NO COMMENTS
F407379 407379u --- NO COMMENTS
F407380 407380u --- NO COMMENTS
F407381 407381u --- NO COMMENTS
F407382 407382u --- NO COMMENTS
F407383 407383u --- NO COMMENTS
F407384 407384u --- NO COMMENTS
F407385 407385u --- NO COMMENTS
F407386 407386u --- NO COMMENTS
F407387 407387u --- NO COMMENTS
F407388 407388u --- NO COMMENTS
F407389 407389u --- NO COMMENTS
F407390 407390u --- NO COMMENTS
F407391 407391u --- NO COMMENTS
F407392 407392u --- NO COMMENTS
F407393 407393u --- NO COMMENTS
F407394 407394u --- NO COMMENTS
F407395 407395u --- NO COMMENTS
F407396 407396u --- NO COMMENTS
F407397 407397u --- NO COMMENTS
F407398 407398u --- NO COMMENTS
F407399 407399u --- NO COMMENTS
F40739 40739u --- NO COMMENTS
F40740 40740u --- NO COMMENTS
F40741 40741u --- NO COMMENTS
F407424 407424u --- NO COMMENTS
F407425 407425u --- NO COMMENTS
F407426 407426u --- NO COMMENTS
F407427 407427u --- NO COMMENTS
F407428 407428u --- NO COMMENTS
F407429 407429u --- NO COMMENTS
F40742 40742u --- NO COMMENTS
F407430 407430u --- NO COMMENTS
F407431 407431u --- NO COMMENTS
F407432 407432u --- NO COMMENTS
F407433 407433u --- NO COMMENTS
F407434 407434u --- NO COMMENTS
F407435 407435u --- NO COMMENTS
F407436 407436u --- NO COMMENTS
F407437 407437u --- NO COMMENTS
F407438 407438u --- NO COMMENTS
F407439 407439u --- NO COMMENTS
F40743 40743u --- NO COMMENTS
F40744 40744u --- NO COMMENTS
F40745 40745u --- NO COMMENTS
F40748 40748u --- NO COMMENTS
F40749 40749u --- NO COMMENTS
F40750 40750u --- NO COMMENTS
F407512 407512u --- NO COMMENTS
F407513 407513u --- NO COMMENTS
F407514 407514u --- NO COMMENTS
F407515 407515u --- NO COMMENTS
F407516 407516u --- NO COMMENTS
F407517 407517u --- NO COMMENTS
F407518 407518u --- NO COMMENTS
F407519 407519u --- NO COMMENTS
F40751 40751u --- NO COMMENTS
F407528 407528u --- NO COMMENTS
F407529 407529u --- NO COMMENTS
F40752 40752u --- NO COMMENTS
F407530 407530u --- NO COMMENTS
F407531 407531u --- NO COMMENTS
F407532 407532u --- NO COMMENTS
F407533 407533u --- NO COMMENTS
F407534 407534u --- NO COMMENTS
F407535 407535u --- NO COMMENTS
F407536 407536u --- NO COMMENTS
F407537 407537u --- NO COMMENTS
F407538 407538u --- NO COMMENTS
F407539 407539u --- NO COMMENTS
F40753 40753u --- NO COMMENTS
F407540 407540u --- NO COMMENTS
F407541 407541u --- NO COMMENTS
F407542 407542u --- NO COMMENTS
F407543 407543u --- NO COMMENTS
F407544 407544u --- NO COMMENTS
F407545 407545u --- NO COMMENTS
F407546 407546u --- NO COMMENTS
F407547 407547u --- NO COMMENTS
F407548 407548u --- NO COMMENTS
F407549 407549u --- NO COMMENTS
F40754 40754u --- NO COMMENTS
F407550 407550u --- NO COMMENTS
F407551 407551u --- NO COMMENTS
F407552 407552u --- NO COMMENTS
F407553 407553u --- NO COMMENTS
F407554 407554u --- NO COMMENTS
F407555 407555u --- NO COMMENTS
F407556 407556u --- NO COMMENTS
F407557 407557u --- NO COMMENTS
F407558 407558u --- NO COMMENTS
F407559 407559u --- NO COMMENTS
F40755 40755u --- NO COMMENTS
F407560 407560u --- NO COMMENTS
F407561 407561u --- NO COMMENTS
F407562 407562u --- NO COMMENTS
F407563 407563u --- NO COMMENTS
F407564 407564u --- NO COMMENTS
F407565 407565u --- NO COMMENTS
F407566 407566u --- NO COMMENTS
F407567 407567u --- NO COMMENTS
F40756 40756u --- NO COMMENTS
F40758 40758u --- NO COMMENTS
F407592 407592u --- NO COMMENTS
F407593 407593u --- NO COMMENTS
F407594 407594u --- NO COMMENTS
F407595 407595u --- NO COMMENTS
F407596 407596u --- NO COMMENTS
F407597 407597u --- NO COMMENTS
F407598 407598u --- NO COMMENTS
F407599 407599u --- NO COMMENTS
F40759 40759u --- NO COMMENTS
F407600 407600u --- NO COMMENTS
F407601 407601u --- NO COMMENTS
F407602 407602u --- NO COMMENTS
F407603 407603u --- NO COMMENTS
F407604 407604u --- NO COMMENTS
F407605 407605u --- NO COMMENTS
F407606 407606u --- NO COMMENTS
F407607 407607u --- NO COMMENTS
F40760 40760u --- NO COMMENTS
F40761 40761u --- NO COMMENTS
F40762 40762u --- NO COMMENTS
F40766 40766u --- NO COMMENTS
F40767 40767u --- NO COMMENTS
F407680 407680u --- NO COMMENTS
F407681 407681u --- NO COMMENTS
F407682 407682u --- NO COMMENTS
F407683 407683u --- NO COMMENTS
F407684 407684u --- NO COMMENTS
F407685 407685u --- NO COMMENTS
F407686 407686u --- NO COMMENTS
F407687 407687u --- NO COMMENTS
F40768 40768u --- NO COMMENTS
F407696 407696u --- NO COMMENTS
F407697 407697u --- NO COMMENTS
F407698 407698u --- NO COMMENTS
F407699 407699u --- NO COMMENTS
F40769 40769u --- NO COMMENTS
F407700 407700u --- NO COMMENTS
F407701 407701u --- NO COMMENTS
F407702 407702u --- NO COMMENTS
F407703 407703u --- NO COMMENTS
F407704 407704u --- NO COMMENTS
F407705 407705u --- NO COMMENTS
F407706 407706u --- NO COMMENTS
F407707 407707u --- NO COMMENTS
F407708 407708u --- NO COMMENTS
F407709 407709u --- NO COMMENTS
F40770 40770u --- NO COMMENTS
F407710 407710u --- NO COMMENTS
F407711 407711u --- NO COMMENTS
F407712 407712u --- NO COMMENTS
F407713 407713u --- NO COMMENTS
F407714 407714u --- NO COMMENTS
F407715 407715u --- NO COMMENTS
F407716 407716u --- NO COMMENTS
F407717 407717u --- NO COMMENTS
F407718 407718u --- NO COMMENTS
F407719 407719u --- NO COMMENTS
F40771 40771u --- NO COMMENTS
F407720 407720u --- NO COMMENTS
F407721 407721u --- NO COMMENTS
F407722 407722u --- NO COMMENTS
F407723 407723u --- NO COMMENTS
F407724 407724u --- NO COMMENTS
F407725 407725u --- NO COMMENTS
F407726 407726u --- NO COMMENTS
F407727 407727u --- NO COMMENTS
F407728 407728u --- NO COMMENTS
F407729 407729u --- NO COMMENTS
F40772 40772u --- NO COMMENTS
F407730 407730u --- NO COMMENTS
F407731 407731u --- NO COMMENTS
F407732 407732u --- NO COMMENTS
F407733 407733u --- NO COMMENTS
F407734 407734u --- NO COMMENTS
F407735 407735u --- NO COMMENTS
F40775 40775u --- NO COMMENTS
F407760 407760u --- NO COMMENTS
F407761 407761u --- NO COMMENTS
F407762 407762u --- NO COMMENTS
F407763 407763u --- NO COMMENTS
F407764 407764u --- NO COMMENTS
F407765 407765u --- NO COMMENTS
F407766 407766u --- NO COMMENTS
F407767 407767u --- NO COMMENTS
F407768 407768u --- NO COMMENTS
F407769 407769u --- NO COMMENTS
F40776 40776u --- NO COMMENTS
F407770 407770u --- NO COMMENTS
F407771 407771u --- NO COMMENTS
F407772 407772u --- NO COMMENTS
F407773 407773u --- NO COMMENTS
F407774 407774u --- NO COMMENTS
F407775 407775u --- NO COMMENTS
F40777 40777u --- NO COMMENTS
F40778 40778u --- NO COMMENTS
F40779 40779u --- NO COMMENTS
F40780 40780u --- NO COMMENTS
F40781 40781u --- NO COMMENTS
F40782 40782u --- NO COMMENTS
F40783 40783u --- NO COMMENTS
F407848 407848u --- NO COMMENTS
F407849 407849u --- NO COMMENTS
F407850 407850u --- NO COMMENTS
F407851 407851u --- NO COMMENTS
F407852 407852u --- NO COMMENTS
F407853 407853u --- NO COMMENTS
F407854 407854u --- NO COMMENTS
F407855 407855u --- NO COMMENTS
F40785 40785u --- NO COMMENTS
F407864 407864u --- NO COMMENTS
F407865 407865u --- NO COMMENTS
F407866 407866u --- NO COMMENTS
F407867 407867u --- NO COMMENTS
F407868 407868u --- NO COMMENTS
F407869 407869u --- NO COMMENTS
F40786 40786u --- NO COMMENTS
F407870 407870u --- NO COMMENTS
F407871 407871u --- NO COMMENTS
F407872 407872u --- NO COMMENTS
F407873 407873u --- NO COMMENTS
F407874 407874u --- NO COMMENTS
F407875 407875u --- NO COMMENTS
F407876 407876u --- NO COMMENTS
F407877 407877u --- NO COMMENTS
F407878 407878u --- NO COMMENTS
F407879 407879u --- NO COMMENTS
F40787 40787u --- NO COMMENTS
F407880 407880u --- NO COMMENTS
F407881 407881u --- NO COMMENTS
F407882 407882u --- NO COMMENTS
F407883 407883u --- NO COMMENTS
F407884 407884u --- NO COMMENTS
F407885 407885u --- NO COMMENTS
F407886 407886u --- NO COMMENTS
F407887 407887u --- NO COMMENTS
F407888 407888u --- NO COMMENTS
F407889 407889u --- NO COMMENTS
F40788 40788u --- NO COMMENTS
F407890 407890u --- NO COMMENTS
F407891 407891u --- NO COMMENTS
F407892 407892u --- NO COMMENTS
F407893 407893u --- NO COMMENTS
F407894 407894u --- NO COMMENTS
F407895 407895u --- NO COMMENTS
F407896 407896u --- NO COMMENTS
F407897 407897u --- NO COMMENTS
F407898 407898u --- NO COMMENTS
F407899 407899u --- NO COMMENTS
F40789 40789u --- NO COMMENTS
F407900 407900u --- NO COMMENTS
F407901 407901u --- NO COMMENTS
F407902 407902u --- NO COMMENTS
F407903 407903u --- NO COMMENTS
F407928 407928u --- NO COMMENTS
F407929 407929u --- NO COMMENTS
F407930 407930u --- NO COMMENTS
F407931 407931u --- NO COMMENTS
F407932 407932u --- NO COMMENTS
F407933 407933u --- NO COMMENTS
F407934 407934u --- NO COMMENTS
F407935 407935u --- NO COMMENTS
F407936 407936u --- NO COMMENTS
F407937 407937u --- NO COMMENTS
F407938 407938u --- NO COMMENTS
F407939 407939u --- NO COMMENTS
F40793 40793u --- NO COMMENTS
F407940 407940u --- NO COMMENTS
F407941 407941u --- NO COMMENTS
F407942 407942u --- NO COMMENTS
F407943 407943u --- NO COMMENTS
F40794 40794u --- NO COMMENTS
F40795 40795u --- NO COMMENTS
F40796 40796u --- NO COMMENTS
F40797 40797u --- NO COMMENTS
F40798 40798u --- NO COMMENTS
F40799 40799u --- NO COMMENTS
F408016 408016u --- NO COMMENTS
F408017 408017u --- NO COMMENTS
F408018 408018u --- NO COMMENTS
F408019 408019u --- NO COMMENTS
F408020 408020u --- NO COMMENTS
F408021 408021u --- NO COMMENTS
F408022 408022u --- NO COMMENTS
F408023 408023u --- NO COMMENTS
F40802 40802u --- NO COMMENTS
F408032 408032u --- NO COMMENTS
F408033 408033u --- NO COMMENTS
F408034 408034u --- NO COMMENTS
F408035 408035u --- NO COMMENTS
F408036 408036u --- NO COMMENTS
F408037 408037u --- NO COMMENTS
F408038 408038u --- NO COMMENTS
F408039 408039u --- NO COMMENTS
F40803 40803u --- NO COMMENTS
F408040 408040u --- NO COMMENTS
F408041 408041u --- NO COMMENTS
F408042 408042u --- NO COMMENTS
F408043 408043u --- NO COMMENTS
F408044 408044u --- NO COMMENTS
F408045 408045u --- NO COMMENTS
F408046 408046u --- NO COMMENTS
F408047 408047u --- NO COMMENTS
F408048 408048u --- NO COMMENTS
F408049 408049u --- NO COMMENTS
F40804 40804u --- NO COMMENTS
F408050 408050u --- NO COMMENTS
F408051 408051u --- NO COMMENTS
F408052 408052u --- NO COMMENTS
F408053 408053u --- NO COMMENTS
F408054 408054u --- NO COMMENTS
F408055 408055u --- NO COMMENTS
F408056 408056u --- NO COMMENTS
F408057 408057u --- NO COMMENTS
F408058 408058u --- NO COMMENTS
F408059 408059u --- NO COMMENTS
F40805 40805u --- NO COMMENTS
F408060 408060u --- NO COMMENTS
F408061 408061u --- NO COMMENTS
F408062 408062u --- NO COMMENTS
F408063 408063u --- NO COMMENTS
F408064 408064u --- NO COMMENTS
F408065 408065u --- NO COMMENTS
F408066 408066u --- NO COMMENTS
F408067 408067u --- NO COMMENTS
F408068 408068u --- NO COMMENTS
F408069 408069u --- NO COMMENTS
F40806 40806u --- NO COMMENTS
F408070 408070u --- NO COMMENTS
F408071 408071u --- NO COMMENTS
F40807 40807u --- NO COMMENTS
F40808 40808u --- NO COMMENTS
F408096 408096u --- NO COMMENTS
F408097 408097u --- NO COMMENTS
F408098 408098u --- NO COMMENTS
F408099 408099u --- NO COMMENTS
F40809 40809u --- NO COMMENTS
F408100 408100u --- NO COMMENTS
F408101 408101u --- NO COMMENTS
F408102 408102u --- NO COMMENTS
F408103 408103u --- NO COMMENTS
F408104 408104u --- NO COMMENTS
F408105 408105u --- NO COMMENTS
F408106 408106u --- NO COMMENTS
F408107 408107u --- NO COMMENTS
F408108 408108u --- NO COMMENTS
F408109 408109u --- NO COMMENTS
F40810 40810u --- NO COMMENTS
F408110 408110u --- NO COMMENTS
F408111 408111u --- NO COMMENTS
F40812 40812u --- NO COMMENTS
F40813 40813u --- NO COMMENTS
F40814 40814u --- NO COMMENTS
F40815 40815u --- NO COMMENTS
F40816 40816u --- NO COMMENTS
F408184 408184u --- NO COMMENTS
F408185 408185u --- NO COMMENTS
F408186 408186u --- NO COMMENTS
F408187 408187u --- NO COMMENTS
F408188 408188u --- NO COMMENTS
F408189 408189u --- NO COMMENTS
F408190 408190u --- NO COMMENTS
F408191 408191u --- NO COMMENTS
F408200 408200u --- NO COMMENTS
F408201 408201u --- NO COMMENTS
F408202 408202u --- NO COMMENTS
F408203 408203u --- NO COMMENTS
F408204 408204u --- NO COMMENTS
F408205 408205u --- NO COMMENTS
F408206 408206u --- NO COMMENTS
F408207 408207u --- NO COMMENTS
F408208 408208u --- NO COMMENTS
F408209 408209u --- NO COMMENTS
F40820 40820u --- NO COMMENTS
F408210 408210u --- NO COMMENTS
F408211 408211u --- NO COMMENTS
F408212 408212u --- NO COMMENTS
F408213 408213u --- NO COMMENTS
F408214 408214u --- NO COMMENTS
F408215 408215u --- NO COMMENTS
F408216 408216u --- NO COMMENTS
F408217 408217u --- NO COMMENTS
F408218 408218u --- NO COMMENTS
F408219 408219u --- NO COMMENTS
F40821 40821u --- NO COMMENTS
F408220 408220u --- NO COMMENTS
F408221 408221u --- NO COMMENTS
F408222 408222u --- NO COMMENTS
F408223 408223u --- NO COMMENTS
F408224 408224u --- NO COMMENTS
F408225 408225u --- NO COMMENTS
F408226 408226u --- NO COMMENTS
F408227 408227u --- NO COMMENTS
F408228 408228u --- NO COMMENTS
F408229 408229u --- NO COMMENTS
F40822 40822u --- NO COMMENTS
F408230 408230u --- NO COMMENTS
F408231 408231u --- NO COMMENTS
F408232 408232u --- NO COMMENTS
F408233 408233u --- NO COMMENTS
F408234 408234u --- NO COMMENTS
F408235 408235u --- NO COMMENTS
F408236 408236u --- NO COMMENTS
F408237 408237u --- NO COMMENTS
F408238 408238u --- NO COMMENTS
F408239 408239u --- NO COMMENTS
F40823 40823u --- NO COMMENTS
F40824 40824u --- NO COMMENTS
F40825 40825u --- NO COMMENTS
F408264 408264u --- NO COMMENTS
F408265 408265u --- NO COMMENTS
F408266 408266u --- NO COMMENTS
F408267 408267u --- NO COMMENTS
F408268 408268u --- NO COMMENTS
F408269 408269u --- NO COMMENTS
F40826 40826u --- NO COMMENTS
F408270 408270u --- NO COMMENTS
F408271 408271u --- NO COMMENTS
F408272 408272u --- NO COMMENTS
F408273 408273u --- NO COMMENTS
F408274 408274u --- NO COMMENTS
F408275 408275u --- NO COMMENTS
F408276 408276u --- NO COMMENTS
F408277 408277u --- NO COMMENTS
F408278 408278u --- NO COMMENTS
F408279 408279u --- NO COMMENTS
F40829 40829u --- NO COMMENTS
F40830 40830u --- NO COMMENTS
F40831 40831u --- NO COMMENTS
F40832 40832u --- NO COMMENTS
F40833 40833u --- NO COMMENTS
F40834 40834u --- NO COMMENTS
F408352 408352u --- NO COMMENTS
F408353 408353u --- NO COMMENTS
F408354 408354u --- NO COMMENTS
F408355 408355u --- NO COMMENTS
F408356 408356u --- NO COMMENTS
F408357 408357u --- NO COMMENTS
F408358 408358u --- NO COMMENTS
F408359 408359u --- NO COMMENTS
F40835 40835u --- NO COMMENTS
F408368 408368u --- NO COMMENTS
F408369 408369u --- NO COMMENTS
F40836 40836u --- NO COMMENTS
F408370 408370u --- NO COMMENTS
F408371 408371u --- NO COMMENTS
F408372 408372u --- NO COMMENTS
F408373 408373u --- NO COMMENTS
F408374 408374u --- NO COMMENTS
F408375 408375u --- NO COMMENTS
F408376 408376u --- NO COMMENTS
F408377 408377u --- NO COMMENTS
F408378 408378u --- NO COMMENTS
F408379 408379u --- NO COMMENTS
F40837 40837u --- NO COMMENTS
F408380 408380u --- NO COMMENTS
F408381 408381u --- NO COMMENTS
F408382 408382u --- NO COMMENTS
F408383 408383u --- NO COMMENTS
F408384 408384u --- NO COMMENTS
F408385 408385u --- NO COMMENTS
F408386 408386u --- NO COMMENTS
F408387 408387u --- NO COMMENTS
F408388 408388u --- NO COMMENTS
F408389 408389u --- NO COMMENTS
F408390 408390u --- NO COMMENTS
F408391 408391u --- NO COMMENTS
F408392 408392u --- NO COMMENTS
F408393 408393u --- NO COMMENTS
F408394 408394u --- NO COMMENTS
F408395 408395u --- NO COMMENTS
F408396 408396u --- NO COMMENTS
F408397 408397u --- NO COMMENTS
F408398 408398u --- NO COMMENTS
F408399 408399u --- NO COMMENTS
F40839 40839u --- NO COMMENTS
F408400 408400u --- NO COMMENTS
F408401 408401u --- NO COMMENTS
F408402 408402u --- NO COMMENTS
F408403 408403u --- NO COMMENTS
F408404 408404u --- NO COMMENTS
F408405 408405u --- NO COMMENTS
F408406 408406u --- NO COMMENTS
F408407 408407u --- NO COMMENTS
F40840 40840u --- NO COMMENTS
F40841 40841u --- NO COMMENTS
F40842 40842u --- NO COMMENTS
F408432 408432u --- NO COMMENTS
F408433 408433u --- NO COMMENTS
F408434 408434u --- NO COMMENTS
F408435 408435u --- NO COMMENTS
F408436 408436u --- NO COMMENTS
F408437 408437u --- NO COMMENTS
F408438 408438u --- NO COMMENTS
F408439 408439u --- NO COMMENTS
F40843 40843u --- NO COMMENTS
F408440 408440u --- NO COMMENTS
F408441 408441u --- NO COMMENTS
F408442 408442u --- NO COMMENTS
F408443 408443u --- NO COMMENTS
F408444 408444u --- NO COMMENTS
F408445 408445u --- NO COMMENTS
F408446 408446u --- NO COMMENTS
F408447 408447u --- NO COMMENTS
F40847 40847u --- NO COMMENTS
F40848 40848u --- NO COMMENTS
F40849 40849u --- NO COMMENTS
F40850 40850u --- NO COMMENTS
F40851 40851u --- NO COMMENTS
F408520 408520u --- NO COMMENTS
F408521 408521u --- NO COMMENTS
F408522 408522u --- NO COMMENTS
F408523 408523u --- NO COMMENTS
F408524 408524u --- NO COMMENTS
F408525 408525u --- NO COMMENTS
F408526 408526u --- NO COMMENTS
F408527 408527u --- NO COMMENTS
F40852 40852u --- NO COMMENTS
F408536 408536u --- NO COMMENTS
F408537 408537u --- NO COMMENTS
F408538 408538u --- NO COMMENTS
F408539 408539u --- NO COMMENTS
F40853 40853u --- NO COMMENTS
F408540 408540u --- NO COMMENTS
F408541 408541u --- NO COMMENTS
F408542 408542u --- NO COMMENTS
F408543 408543u --- NO COMMENTS
F408544 408544u --- NO COMMENTS
F408545 408545u --- NO COMMENTS
F408546 408546u --- NO COMMENTS
F408547 408547u --- NO COMMENTS
F408548 408548u --- NO COMMENTS
F408549 408549u --- NO COMMENTS
F408550 408550u --- NO COMMENTS
F408551 408551u --- NO COMMENTS
F408552 408552u --- NO COMMENTS
F408553 408553u --- NO COMMENTS
F408554 408554u --- NO COMMENTS
F408555 408555u --- NO COMMENTS
F408556 408556u --- NO COMMENTS
F408557 408557u --- NO COMMENTS
F408558 408558u --- NO COMMENTS
F408559 408559u --- NO COMMENTS
F408560 408560u --- NO COMMENTS
F408561 408561u --- NO COMMENTS
F408562 408562u --- NO COMMENTS
F408563 408563u --- NO COMMENTS
F408564 408564u --- NO COMMENTS
F408565 408565u --- NO COMMENTS
F408566 408566u --- NO COMMENTS
F408567 408567u --- NO COMMENTS
F408568 408568u --- NO COMMENTS
F408569 408569u --- NO COMMENTS
F40856 40856u --- NO COMMENTS
F408570 408570u --- NO COMMENTS
F408571 408571u --- NO COMMENTS
F408572 408572u --- NO COMMENTS
F408573 408573u --- NO COMMENTS
F408574 408574u --- NO COMMENTS
F408575 408575u --- NO COMMENTS
F40857 40857u --- NO COMMENTS
F40858 40858u --- NO COMMENTS
F40859 40859u --- NO COMMENTS
F408600 408600u --- NO COMMENTS
F408601 408601u --- NO COMMENTS
F408602 408602u --- NO COMMENTS
F408603 408603u --- NO COMMENTS
F408604 408604u --- NO COMMENTS
F408605 408605u --- NO COMMENTS
F408606 408606u --- NO COMMENTS
F408607 408607u --- NO COMMENTS
F408608 408608u --- NO COMMENTS
F408609 408609u --- NO COMMENTS
F40860 40860u --- NO COMMENTS
F408610 408610u --- NO COMMENTS
F408611 408611u --- NO COMMENTS
F408612 408612u --- NO COMMENTS
F408613 408613u --- NO COMMENTS
F408614 408614u --- NO COMMENTS
F408615 408615u --- NO COMMENTS
F40861 40861u --- NO COMMENTS
F40862 40862u --- NO COMMENTS
F40863 40863u --- NO COMMENTS
F40864 40864u --- NO COMMENTS
F40866 40866u --- NO COMMENTS
F40867 40867u --- NO COMMENTS
F408688 408688u --- NO COMMENTS
F408689 408689u --- NO COMMENTS
F40868 40868u --- NO COMMENTS
F408690 408690u --- NO COMMENTS
F408691 408691u --- NO COMMENTS
F408692 408692u --- NO COMMENTS
F408693 408693u --- NO COMMENTS
F408694 408694u --- NO COMMENTS
F408695 408695u --- NO COMMENTS
F40869 40869u --- NO COMMENTS
F408704 408704u --- NO COMMENTS
F408705 408705u --- NO COMMENTS
F408706 408706u --- NO COMMENTS
F408707 408707u --- NO COMMENTS
F408708 408708u --- NO COMMENTS
F408709 408709u --- NO COMMENTS
F40870 40870u --- NO COMMENTS
F408710 408710u --- NO COMMENTS
F408711 408711u --- NO COMMENTS
F408712 408712u --- NO COMMENTS
F408713 408713u --- NO COMMENTS
F408714 408714u --- NO COMMENTS
F408715 408715u --- NO COMMENTS
F408716 408716u --- NO COMMENTS
F408717 408717u --- NO COMMENTS
F408718 408718u --- NO COMMENTS
F408719 408719u --- NO COMMENTS
F408720 408720u --- NO COMMENTS
F408721 408721u --- NO COMMENTS
F408722 408722u --- NO COMMENTS
F408723 408723u --- NO COMMENTS
F408724 408724u --- NO COMMENTS
F408725 408725u --- NO COMMENTS
F408726 408726u --- NO COMMENTS
F408727 408727u --- NO COMMENTS
F408728 408728u --- NO COMMENTS
F408729 408729u --- NO COMMENTS
F408730 408730u --- NO COMMENTS
F408731 408731u --- NO COMMENTS
F408732 408732u --- NO COMMENTS
F408733 408733u --- NO COMMENTS
F408734 408734u --- NO COMMENTS
F408735 408735u --- NO COMMENTS
F408736 408736u --- NO COMMENTS
F408737 408737u --- NO COMMENTS
F408738 408738u --- NO COMMENTS
F408739 408739u --- NO COMMENTS
F408740 408740u --- NO COMMENTS
F408741 408741u --- NO COMMENTS
F408742 408742u --- NO COMMENTS
F408743 408743u --- NO COMMENTS
F40874 40874u --- NO COMMENTS
F40875 40875u --- NO COMMENTS
F408768 408768u --- NO COMMENTS
F408769 408769u --- NO COMMENTS
F40876 40876u --- NO COMMENTS
F408770 408770u --- NO COMMENTS
F408771 408771u --- NO COMMENTS
F408772 408772u --- NO COMMENTS
F408773 408773u --- NO COMMENTS
F408774 408774u --- NO COMMENTS
F408775 408775u --- NO COMMENTS
F408776 408776u --- NO COMMENTS
F408777 408777u --- NO COMMENTS
F408778 408778u --- NO COMMENTS
F408779 408779u --- NO COMMENTS
F40877 40877u --- NO COMMENTS
F408780 408780u --- NO COMMENTS
F408781 408781u --- NO COMMENTS
F408782 408782u --- NO COMMENTS
F408783 408783u --- NO COMMENTS
F40878 40878u --- NO COMMENTS
F40879 40879u --- NO COMMENTS
F40880 40880u --- NO COMMENTS
F40883 40883u --- NO COMMENTS
F40884 40884u --- NO COMMENTS
F408856 408856u --- NO COMMENTS
F408857 408857u --- NO COMMENTS
F408858 408858u --- NO COMMENTS
F408859 408859u --- NO COMMENTS
F40885 40885u --- NO COMMENTS
F408860 408860u --- NO COMMENTS
F408861 408861u --- NO COMMENTS
F408862 408862u --- NO COMMENTS
F408863 408863u --- NO COMMENTS
F40886 40886u --- NO COMMENTS
F408872 408872u --- NO COMMENTS
F408873 408873u --- NO COMMENTS
F408874 408874u --- NO COMMENTS
F408875 408875u --- NO COMMENTS
F408876 408876u --- NO COMMENTS
F408877 408877u --- NO COMMENTS
F408878 408878u --- NO COMMENTS
F408879 408879u --- NO COMMENTS
F40887 40887u --- NO COMMENTS
F408880 408880u --- NO COMMENTS
F408881 408881u --- NO COMMENTS
F408882 408882u --- NO COMMENTS
F408883 408883u --- NO COMMENTS
F408884 408884u --- NO COMMENTS
F408885 408885u --- NO COMMENTS
F408886 408886u --- NO COMMENTS
F408887 408887u --- NO COMMENTS
F408888 408888u --- NO COMMENTS
F408889 408889u --- NO COMMENTS
F40888 40888u --- NO COMMENTS
F408890 408890u --- NO COMMENTS
F408891 408891u --- NO COMMENTS
F408892 408892u --- NO COMMENTS
F408893 408893u --- NO COMMENTS
F408894 408894u --- NO COMMENTS
F408895 408895u --- NO COMMENTS
F408896 408896u --- NO COMMENTS
F408897 408897u --- NO COMMENTS
F408898 408898u --- NO COMMENTS
F408899 408899u --- NO COMMENTS
F40889 40889u --- NO COMMENTS
F408900 408900u --- NO COMMENTS
F408901 408901u --- NO COMMENTS
F408902 408902u --- NO COMMENTS
F408903 408903u --- NO COMMENTS
F408904 408904u --- NO COMMENTS
F408905 408905u --- NO COMMENTS
F408906 408906u --- NO COMMENTS
F408907 408907u --- NO COMMENTS
F408908 408908u --- NO COMMENTS
F408909 408909u --- NO COMMENTS
F40890 40890u --- NO COMMENTS
F408910 408910u --- NO COMMENTS
F408911 408911u --- NO COMMENTS
F40891 40891u --- NO COMMENTS
F408936 408936u --- NO COMMENTS
F408937 408937u --- NO COMMENTS
F408938 408938u --- NO COMMENTS
F408939 408939u --- NO COMMENTS
F40893 40893u --- NO COMMENTS
F408940 408940u --- NO COMMENTS
F408941 408941u --- NO COMMENTS
F408942 408942u --- NO COMMENTS
F408943 408943u --- NO COMMENTS
F408944 408944u --- NO COMMENTS
F408945 408945u --- NO COMMENTS
F408946 408946u --- NO COMMENTS
F408947 408947u --- NO COMMENTS
F408948 408948u --- NO COMMENTS
F408949 408949u --- NO COMMENTS
F40894 40894u --- NO COMMENTS
F408950 408950u --- NO COMMENTS
F408951 408951u --- NO COMMENTS
F40895 40895u --- NO COMMENTS
F40896 40896u --- NO COMMENTS
F40897 40897u --- NO COMMENTS
F40901 40901u --- NO COMMENTS
F409024 409024u --- NO COMMENTS
F409025 409025u --- NO COMMENTS
F409026 409026u --- NO COMMENTS
F409027 409027u --- NO COMMENTS
F409028 409028u --- NO COMMENTS
F409029 409029u --- NO COMMENTS
F40902 40902u --- NO COMMENTS
F409030 409030u --- NO COMMENTS
F409031 409031u --- NO COMMENTS
F40903 40903u --- NO COMMENTS
F409040 409040u --- NO COMMENTS
F409041 409041u --- NO COMMENTS
F409042 409042u --- NO COMMENTS
F409043 409043u --- NO COMMENTS
F409044 409044u --- NO COMMENTS
F409045 409045u --- NO COMMENTS
F409046 409046u --- NO COMMENTS
F409047 409047u --- NO COMMENTS
F409048 409048u --- NO COMMENTS
F409049 409049u --- NO COMMENTS
F40904 40904u --- NO COMMENTS
F409050 409050u --- NO COMMENTS
F409051 409051u --- NO COMMENTS
F409052 409052u --- NO COMMENTS
F409053 409053u --- NO COMMENTS
F409054 409054u --- NO COMMENTS
F409055 409055u --- NO COMMENTS
F409056 409056u --- NO COMMENTS
F409057 409057u --- NO COMMENTS
F409058 409058u --- NO COMMENTS
F409059 409059u --- NO COMMENTS
F40905 40905u --- NO COMMENTS
F409060 409060u --- NO COMMENTS
F409061 409061u --- NO COMMENTS
F409062 409062u --- NO COMMENTS
F409063 409063u --- NO COMMENTS
F409064 409064u --- NO COMMENTS
F409065 409065u --- NO COMMENTS
F409066 409066u --- NO COMMENTS
F409067 409067u --- NO COMMENTS
F409068 409068u --- NO COMMENTS
F409069 409069u --- NO COMMENTS
F40906 40906u --- NO COMMENTS
F409070 409070u --- NO COMMENTS
F409071 409071u --- NO COMMENTS
F409072 409072u --- NO COMMENTS
F409073 409073u --- NO COMMENTS
F409074 409074u --- NO COMMENTS
F409075 409075u --- NO COMMENTS
F409076 409076u --- NO COMMENTS
F409077 409077u --- NO COMMENTS
F409078 409078u --- NO COMMENTS
F409079 409079u --- NO COMMENTS
F40907 40907u --- NO COMMENTS
F409104 409104u --- NO COMMENTS
F409105 409105u --- NO COMMENTS
F409106 409106u --- NO COMMENTS
F409107 409107u --- NO COMMENTS
F409108 409108u --- NO COMMENTS
F409109 409109u --- NO COMMENTS
F40910 40910u --- NO COMMENTS
F409110 409110u --- NO COMMENTS
F409111 409111u --- NO COMMENTS
F409112 409112u --- NO COMMENTS
F409113 409113u --- NO COMMENTS
F409114 409114u --- NO COMMENTS
F409115 409115u --- NO COMMENTS
F409116 409116u --- NO COMMENTS
F409117 409117u --- NO COMMENTS
F409118 409118u --- NO COMMENTS
F409119 409119u --- NO COMMENTS
F40911 40911u --- NO COMMENTS
F40912 40912u --- NO COMMENTS
F40913 40913u --- NO COMMENTS
F40914 40914u --- NO COMMENTS
F40915 40915u --- NO COMMENTS
F40916 40916u --- NO COMMENTS
F40917 40917u --- NO COMMENTS
F40918 40918u --- NO COMMENTS
F409192 409192u --- NO COMMENTS
F409193 409193u --- NO COMMENTS
F409194 409194u --- NO COMMENTS
F409195 409195u --- NO COMMENTS
F409196 409196u --- NO COMMENTS
F409197 409197u --- NO COMMENTS
F409198 409198u --- NO COMMENTS
F409199 409199u --- NO COMMENTS
F40919 40919u --- NO COMMENTS
F409208 409208u --- NO COMMENTS
F409209 409209u --- NO COMMENTS
F40920 40920u --- NO COMMENTS
F409210 409210u --- NO COMMENTS
F409211 409211u --- NO COMMENTS
F409212 409212u --- NO COMMENTS
F409213 409213u --- NO COMMENTS
F409214 409214u --- NO COMMENTS
F409215 409215u --- NO COMMENTS
F409216 409216u --- NO COMMENTS
F409217 409217u --- NO COMMENTS
F409218 409218u --- NO COMMENTS
F409219 409219u --- NO COMMENTS
F40921 40921u --- NO COMMENTS
F409220 409220u --- NO COMMENTS
F409221 409221u --- NO COMMENTS
F409222 409222u --- NO COMMENTS
F409223 409223u --- NO COMMENTS
F409224 409224u --- NO COMMENTS
F409225 409225u --- NO COMMENTS
F409226 409226u --- NO COMMENTS
F409227 409227u --- NO COMMENTS
F409228 409228u --- NO COMMENTS
F409229 409229u --- NO COMMENTS
F409230 409230u --- NO COMMENTS
F409231 409231u --- NO COMMENTS
F409232 409232u --- NO COMMENTS
F409233 409233u --- NO COMMENTS
F409234 409234u --- NO COMMENTS
F409235 409235u --- NO COMMENTS
F409236 409236u --- NO COMMENTS
F409237 409237u --- NO COMMENTS
F409238 409238u --- NO COMMENTS
F409239 409239u --- NO COMMENTS
F409240 409240u --- NO COMMENTS
F409241 409241u --- NO COMMENTS
F409242 409242u --- NO COMMENTS
F409243 409243u --- NO COMMENTS
F409244 409244u --- NO COMMENTS
F409245 409245u --- NO COMMENTS
F409246 409246u --- NO COMMENTS
F409247 409247u --- NO COMMENTS
F40926 40926u --- NO COMMENTS
F409272 409272u --- NO COMMENTS
F409273 409273u --- NO COMMENTS
F409274 409274u --- NO COMMENTS
F409275 409275u --- NO COMMENTS
F409276 409276u --- NO COMMENTS
F409277 409277u --- NO COMMENTS
F409278 409278u --- NO COMMENTS
F409279 409279u --- NO COMMENTS
F40927 40927u --- NO COMMENTS
F409280 409280u --- NO COMMENTS
F409281 409281u --- NO COMMENTS
F409282 409282u --- NO COMMENTS
F409283 409283u --- NO COMMENTS
F409284 409284u --- NO COMMENTS
F409285 409285u --- NO COMMENTS
F409286 409286u --- NO COMMENTS
F409287 409287u --- NO COMMENTS
F40928 40928u --- NO COMMENTS
F40929 40929u --- NO COMMENTS
F40932 40932u --- NO COMMENTS
F40933 40933u --- NO COMMENTS
F40934 40934u --- NO COMMENTS
F40935 40935u --- NO COMMENTS
F409360 409360u --- NO COMMENTS
F409361 409361u --- NO COMMENTS
F409362 409362u --- NO COMMENTS
F409363 409363u --- NO COMMENTS
F409364 409364u --- NO COMMENTS
F409365 409365u --- NO COMMENTS
F409366 409366u --- NO COMMENTS
F409367 409367u --- NO COMMENTS
F40936 40936u --- NO COMMENTS
F409376 409376u --- NO COMMENTS
F409377 409377u --- NO COMMENTS
F409378 409378u --- NO COMMENTS
F409379 409379u --- NO COMMENTS
F40937 40937u --- NO COMMENTS
F409380 409380u --- NO COMMENTS
F409381 409381u --- NO COMMENTS
F409382 409382u --- NO COMMENTS
F409383 409383u --- NO COMMENTS
F409384 409384u --- NO COMMENTS
F409385 409385u --- NO COMMENTS
F409386 409386u --- NO COMMENTS
F409387 409387u --- NO COMMENTS
F409388 409388u --- NO COMMENTS
F409389 409389u --- NO COMMENTS
F40938 40938u --- NO COMMENTS
F409390 409390u --- NO COMMENTS
F409391 409391u --- NO COMMENTS
F409392 409392u --- NO COMMENTS
F409393 409393u --- NO COMMENTS
F409394 409394u --- NO COMMENTS
F409395 409395u --- NO COMMENTS
F409396 409396u --- NO COMMENTS
F409397 409397u --- NO COMMENTS
F409398 409398u --- NO COMMENTS
F409399 409399u --- NO COMMENTS
F40939 40939u --- NO COMMENTS
F409400 409400u --- NO COMMENTS
F409401 409401u --- NO COMMENTS
F409402 409402u --- NO COMMENTS
F409403 409403u --- NO COMMENTS
F409404 409404u --- NO COMMENTS
F409405 409405u --- NO COMMENTS
F409406 409406u --- NO COMMENTS
F409407 409407u --- NO COMMENTS
F409408 409408u --- NO COMMENTS
F409409 409409u --- NO COMMENTS
F409410 409410u --- NO COMMENTS
F409411 409411u --- NO COMMENTS
F409412 409412u --- NO COMMENTS
F409413 409413u --- NO COMMENTS
F409414 409414u --- NO COMMENTS
F409415 409415u --- NO COMMENTS
F40941 40941u --- NO COMMENTS
F40942 40942u --- NO COMMENTS
F40943 40943u --- NO COMMENTS
F409440 409440u --- NO COMMENTS
F409441 409441u --- NO COMMENTS
F409442 409442u --- NO COMMENTS
F409443 409443u --- NO COMMENTS
F409444 409444u --- NO COMMENTS
F409445 409445u --- NO COMMENTS
F409446 409446u --- NO COMMENTS
F409447 409447u --- NO COMMENTS
F409448 409448u --- NO COMMENTS
F409449 409449u --- NO COMMENTS
F40944 40944u --- NO COMMENTS
F409450 409450u --- NO COMMENTS
F409451 409451u --- NO COMMENTS
F409452 409452u --- NO COMMENTS
F409453 409453u --- NO COMMENTS
F409454 409454u --- NO COMMENTS
F409455 409455u --- NO COMMENTS
F40945 40945u --- NO COMMENTS
F40949 40949u --- NO COMMENTS
F40950 40950u --- NO COMMENTS
F40951 40951u --- NO COMMENTS
F409528 409528u --- NO COMMENTS
F409529 409529u --- NO COMMENTS
F40952 40952u --- NO COMMENTS
F409530 409530u --- NO COMMENTS
F409531 409531u --- NO COMMENTS
F409532 409532u --- NO COMMENTS
F409533 409533u --- NO COMMENTS
F409534 409534u --- NO COMMENTS
F409535 409535u --- NO COMMENTS
F40953 40953u --- NO COMMENTS
F409544 409544u --- NO COMMENTS
F409545 409545u --- NO COMMENTS
F409546 409546u --- NO COMMENTS
F409547 409547u --- NO COMMENTS
F409548 409548u --- NO COMMENTS
F409549 409549u --- NO COMMENTS
F40954 40954u --- NO COMMENTS
F409550 409550u --- NO COMMENTS
F409551 409551u --- NO COMMENTS
F409552 409552u --- NO COMMENTS
F409553 409553u --- NO COMMENTS
F409554 409554u --- NO COMMENTS
F409555 409555u --- NO COMMENTS
F409556 409556u --- NO COMMENTS
F409557 409557u --- NO COMMENTS
F409558 409558u --- NO COMMENTS
F409559 409559u --- NO COMMENTS
F40955 40955u --- NO COMMENTS
F409560 409560u --- NO COMMENTS
F409561 409561u --- NO COMMENTS
F409562 409562u --- NO COMMENTS
F409563 409563u --- NO COMMENTS
F409564 409564u --- NO COMMENTS
F409565 409565u --- NO COMMENTS
F409566 409566u --- NO COMMENTS
F409567 409567u --- NO COMMENTS
F409568 409568u --- NO COMMENTS
F409569 409569u --- NO COMMENTS
F409570 409570u --- NO COMMENTS
F409571 409571u --- NO COMMENTS
F409572 409572u --- NO COMMENTS
F409573 409573u --- NO COMMENTS
F409574 409574u --- NO COMMENTS
F409575 409575u --- NO COMMENTS
F409576 409576u --- NO COMMENTS
F409577 409577u --- NO COMMENTS
F409578 409578u --- NO COMMENTS
F409579 409579u --- NO COMMENTS
F409580 409580u --- NO COMMENTS
F409581 409581u --- NO COMMENTS
F409582 409582u --- NO COMMENTS
F409583 409583u --- NO COMMENTS
F40958 40958u --- NO COMMENTS
F40959 40959u --- NO COMMENTS
F409608 409608u --- NO COMMENTS
F409609 409609u --- NO COMMENTS
F40960 40960u --- NO COMMENTS
F409610 409610u --- NO COMMENTS
F409611 409611u --- NO COMMENTS
F409612 409612u --- NO COMMENTS
F409613 409613u --- NO COMMENTS
F409614 409614u --- NO COMMENTS
F409615 409615u --- NO COMMENTS
F409616 409616u --- NO COMMENTS
F409617 409617u --- NO COMMENTS
F409618 409618u --- NO COMMENTS
F409619 409619u --- NO COMMENTS
F40961 40961u --- NO COMMENTS
F409620 409620u --- NO COMMENTS
F409621 409621u --- NO COMMENTS
F409622 409622u --- NO COMMENTS
F409623 409623u --- NO COMMENTS
F40962 40962u --- NO COMMENTS
F40963 40963u --- NO COMMENTS
F40964 40964u --- NO COMMENTS
F40965 40965u --- NO COMMENTS
F40966 40966u --- NO COMMENTS
F40967 40967u --- NO COMMENTS
F40968 40968u --- NO COMMENTS
F409696 409696u --- NO COMMENTS
F409697 409697u --- NO COMMENTS
F409698 409698u --- NO COMMENTS
F409699 409699u --- NO COMMENTS
F40969 40969u --- NO COMMENTS
F409700 409700u --- NO COMMENTS
F409701 409701u --- NO COMMENTS
F409702 409702u --- NO COMMENTS
F409703 409703u --- NO COMMENTS
F409712 409712u --- NO COMMENTS
F409713 409713u --- NO COMMENTS
F409714 409714u --- NO COMMENTS
F409715 409715u --- NO COMMENTS
F409716 409716u --- NO COMMENTS
F409717 409717u --- NO COMMENTS
F409718 409718u --- NO COMMENTS
F409719 409719u --- NO COMMENTS
F409720 409720u --- NO COMMENTS
F409721 409721u --- NO COMMENTS
F409722 409722u --- NO COMMENTS
F409723 409723u --- NO COMMENTS
F409724 409724u --- NO COMMENTS
F409725 409725u --- NO COMMENTS
F409726 409726u --- NO COMMENTS
F409727 409727u --- NO COMMENTS
F409728 409728u --- NO COMMENTS
F409729 409729u --- NO COMMENTS
F409730 409730u --- NO COMMENTS
F409731 409731u --- NO COMMENTS
F409732 409732u --- NO COMMENTS
F409733 409733u --- NO COMMENTS
F409734 409734u --- NO COMMENTS
F409735 409735u --- NO COMMENTS
F409736 409736u --- NO COMMENTS
F409737 409737u --- NO COMMENTS
F409738 409738u --- NO COMMENTS
F409739 409739u --- NO COMMENTS
F409740 409740u --- NO COMMENTS
F409741 409741u --- NO COMMENTS
F409742 409742u --- NO COMMENTS
F409743 409743u --- NO COMMENTS
F409744 409744u --- NO COMMENTS
F409745 409745u --- NO COMMENTS
F409746 409746u --- NO COMMENTS
F409747 409747u --- NO COMMENTS
F409748 409748u --- NO COMMENTS
F409749 409749u --- NO COMMENTS
F40974 40974u --- NO COMMENTS
F409750 409750u --- NO COMMENTS
F409751 409751u --- NO COMMENTS
F40975 40975u --- NO COMMENTS
F40976 40976u --- NO COMMENTS
F409776 409776u --- NO COMMENTS
F409777 409777u --- NO COMMENTS
F409778 409778u --- NO COMMENTS
F409779 409779u --- NO COMMENTS
F40977 40977u --- NO COMMENTS
F409780 409780u --- NO COMMENTS
F409781 409781u --- NO COMMENTS
F409782 409782u --- NO COMMENTS
F409783 409783u --- NO COMMENTS
F409784 409784u --- NO COMMENTS
F409785 409785u --- NO COMMENTS
F409786 409786u --- NO COMMENTS
F409787 409787u --- NO COMMENTS
F409788 409788u --- NO COMMENTS
F409789 409789u --- NO COMMENTS
F409790 409790u --- NO COMMENTS
F409791 409791u --- NO COMMENTS
F40980 40980u --- NO COMMENTS
F40981 40981u --- NO COMMENTS
F40982 40982u --- NO COMMENTS
F40983 40983u --- NO COMMENTS
F40984 40984u --- NO COMMENTS
F40985 40985u --- NO COMMENTS
F409864 409864u --- NO COMMENTS
F409865 409865u --- NO COMMENTS
F409866 409866u --- NO COMMENTS
F409867 409867u --- NO COMMENTS
F409868 409868u --- NO COMMENTS
F409869 409869u --- NO COMMENTS
F40986 40986u --- NO COMMENTS
F409870 409870u --- NO COMMENTS
F409871 409871u --- NO COMMENTS
F40987 40987u --- NO COMMENTS
F409880 409880u --- NO COMMENTS
F409881 409881u --- NO COMMENTS
F409882 409882u --- NO COMMENTS
F409883 409883u --- NO COMMENTS
F409884 409884u --- NO COMMENTS
F409885 409885u --- NO COMMENTS
F409886 409886u --- NO COMMENTS
F409887 409887u --- NO COMMENTS
F409888 409888u --- NO COMMENTS
F409889 409889u --- NO COMMENTS
F40988 40988u --- NO COMMENTS
F409890 409890u --- NO COMMENTS
F409891 409891u --- NO COMMENTS
F409892 409892u --- NO COMMENTS
F409893 409893u --- NO COMMENTS
F409894 409894u --- NO COMMENTS
F409895 409895u --- NO COMMENTS
F409896 409896u --- NO COMMENTS
F409897 409897u --- NO COMMENTS
F409898 409898u --- NO COMMENTS
F409899 409899u --- NO COMMENTS
F40989 40989u --- NO COMMENTS
F409900 409900u --- NO COMMENTS
F409901 409901u --- NO COMMENTS
F409902 409902u --- NO COMMENTS
F409903 409903u --- NO COMMENTS
F409904 409904u --- NO COMMENTS
F409905 409905u --- NO COMMENTS
F409906 409906u --- NO COMMENTS
F409907 409907u --- NO COMMENTS
F409908 409908u --- NO COMMENTS
F409909 409909u --- NO COMMENTS
F40990 40990u --- NO COMMENTS
F409910 409910u --- NO COMMENTS
F409911 409911u --- NO COMMENTS
F409912 409912u --- NO COMMENTS
F409913 409913u --- NO COMMENTS
F409914 409914u --- NO COMMENTS
F409915 409915u --- NO COMMENTS
F409916 409916u --- NO COMMENTS
F409917 409917u --- NO COMMENTS
F409918 409918u --- NO COMMENTS
F409919 409919u --- NO COMMENTS
F409944 409944u --- NO COMMENTS
F409945 409945u --- NO COMMENTS
F409946 409946u --- NO COMMENTS
F409947 409947u --- NO COMMENTS
F409948 409948u --- NO COMMENTS
F409949 409949u --- NO COMMENTS
F409950 409950u --- NO COMMENTS
F409951 409951u --- NO COMMENTS
F409952 409952u --- NO COMMENTS
F409953 409953u --- NO COMMENTS
F409954 409954u --- NO COMMENTS
F409955 409955u --- NO COMMENTS
F409956 409956u --- NO COMMENTS
F409957 409957u --- NO COMMENTS
F409958 409958u --- NO COMMENTS
F409959 409959u --- NO COMMENTS
F40995 40995u --- NO COMMENTS
F40996 40996u --- NO COMMENTS
F40997 40997u --- NO COMMENTS
F40998 40998u --- NO COMMENTS
F41001 41001u --- NO COMMENTS
F41002 41002u --- NO COMMENTS
F410032 410032u --- NO COMMENTS
F410033 410033u --- NO COMMENTS
F410034 410034u --- NO COMMENTS
F410035 410035u --- NO COMMENTS
F410036 410036u --- NO COMMENTS
F410037 410037u --- NO COMMENTS
F410038 410038u --- NO COMMENTS
F410039 410039u --- NO COMMENTS
F41003 41003u --- NO COMMENTS
F410048 410048u --- NO COMMENTS
F410049 410049u --- NO COMMENTS
F41004 41004u --- NO COMMENTS
F410050 410050u --- NO COMMENTS
F410051 410051u --- NO COMMENTS
F410052 410052u --- NO COMMENTS
F410053 410053u --- NO COMMENTS
F410054 410054u --- NO COMMENTS
F410055 410055u --- NO COMMENTS
F410056 410056u --- NO COMMENTS
F410057 410057u --- NO COMMENTS
F410058 410058u --- NO COMMENTS
F410059 410059u --- NO COMMENTS
F41005 41005u --- NO COMMENTS
F410060 410060u --- NO COMMENTS
F410061 410061u --- NO COMMENTS
F410062 410062u --- NO COMMENTS
F410063 410063u --- NO COMMENTS
F410064 410064u --- NO COMMENTS
F410065 410065u --- NO COMMENTS
F410066 410066u --- NO COMMENTS
F410067 410067u --- NO COMMENTS
F410068 410068u --- NO COMMENTS
F410069 410069u --- NO COMMENTS
F41006 41006u --- NO COMMENTS
F410070 410070u --- NO COMMENTS
F410071 410071u --- NO COMMENTS
F410072 410072u --- NO COMMENTS
F410073 410073u --- NO COMMENTS
F410074 410074u --- NO COMMENTS
F410075 410075u --- NO COMMENTS
F410076 410076u --- NO COMMENTS
F410077 410077u --- NO COMMENTS
F410078 410078u --- NO COMMENTS
F410079 410079u --- NO COMMENTS
F41007 41007u --- NO COMMENTS
F410080 410080u --- NO COMMENTS
F410081 410081u --- NO COMMENTS
F410082 410082u --- NO COMMENTS
F410083 410083u --- NO COMMENTS
F410084 410084u --- NO COMMENTS
F410085 410085u --- NO COMMENTS
F410086 410086u --- NO COMMENTS
F410087 410087u --- NO COMMENTS
F41008 41008u --- NO COMMENTS
F41009 41009u --- NO COMMENTS
F41010 41010u --- NO COMMENTS
F410112 410112u --- NO COMMENTS
F410113 410113u --- NO COMMENTS
F410114 410114u --- NO COMMENTS
F410115 410115u --- NO COMMENTS
F410116 410116u --- NO COMMENTS
F410117 410117u --- NO COMMENTS
F410118 410118u --- NO COMMENTS
F410119 410119u --- NO COMMENTS
F41011 41011u --- NO COMMENTS
F410120 410120u --- NO COMMENTS
F410121 410121u --- NO COMMENTS
F410122 410122u --- NO COMMENTS
F410123 410123u --- NO COMMENTS
F410124 410124u --- NO COMMENTS
F410125 410125u --- NO COMMENTS
F410126 410126u --- NO COMMENTS
F410127 410127u --- NO COMMENTS
F41016 41016u --- NO COMMENTS
F41017 41017u --- NO COMMENTS
F41018 41018u --- NO COMMENTS
F41019 41019u --- NO COMMENTS
F410200 410200u --- NO COMMENTS
F410201 410201u --- NO COMMENTS
F410202 410202u --- NO COMMENTS
F410203 410203u --- NO COMMENTS
F410204 410204u --- NO COMMENTS
F410205 410205u --- NO COMMENTS
F410206 410206u --- NO COMMENTS
F410207 410207u --- NO COMMENTS
F410216 410216u --- NO COMMENTS
F410217 410217u --- NO COMMENTS
F410218 410218u --- NO COMMENTS
F410219 410219u --- NO COMMENTS
F410220 410220u --- NO COMMENTS
F410221 410221u --- NO COMMENTS
F410222 410222u --- NO COMMENTS
F410223 410223u --- NO COMMENTS
F410224 410224u --- NO COMMENTS
F410225 410225u --- NO COMMENTS
F410226 410226u --- NO COMMENTS
F410227 410227u --- NO COMMENTS
F410228 410228u --- NO COMMENTS
F410229 410229u --- NO COMMENTS
F41022 41022u --- NO COMMENTS
F410230 410230u --- NO COMMENTS
F410231 410231u --- NO COMMENTS
F410232 410232u --- NO COMMENTS
F410233 410233u --- NO COMMENTS
F410234 410234u --- NO COMMENTS
F410235 410235u --- NO COMMENTS
F410236 410236u --- NO COMMENTS
F410237 410237u --- NO COMMENTS
F410238 410238u --- NO COMMENTS
F410239 410239u --- NO COMMENTS
F41023 41023u --- NO COMMENTS
F410240 410240u --- NO COMMENTS
F410241 410241u --- NO COMMENTS
F410242 410242u --- NO COMMENTS
F410243 410243u --- NO COMMENTS
F410244 410244u --- NO COMMENTS
F410245 410245u --- NO COMMENTS
F410246 410246u --- NO COMMENTS
F410247 410247u --- NO COMMENTS
F410248 410248u --- NO COMMENTS
F410249 410249u --- NO COMMENTS
F41024 41024u --- NO COMMENTS
F410250 410250u --- NO COMMENTS
F410251 410251u --- NO COMMENTS
F410252 410252u --- NO COMMENTS
F410253 410253u --- NO COMMENTS
F410254 410254u --- NO COMMENTS
F410255 410255u --- NO COMMENTS
F41025 41025u --- NO COMMENTS
F41026 41026u --- NO COMMENTS
F41027 41027u --- NO COMMENTS
F410280 410280u --- NO COMMENTS
F410281 410281u --- NO COMMENTS
F410282 410282u --- NO COMMENTS
F410283 410283u --- NO COMMENTS
F410284 410284u --- NO COMMENTS
F410285 410285u --- NO COMMENTS
F410286 410286u --- NO COMMENTS
F410287 410287u --- NO COMMENTS
F410288 410288u --- NO COMMENTS
F410289 410289u --- NO COMMENTS
F41028 41028u --- NO COMMENTS
F410290 410290u --- NO COMMENTS
F410291 410291u --- NO COMMENTS
F410292 410292u --- NO COMMENTS
F410293 410293u --- NO COMMENTS
F410294 410294u --- NO COMMENTS
F410295 410295u --- NO COMMENTS
F41029 41029u --- NO COMMENTS
F41030 41030u --- NO COMMENTS
F41031 41031u --- NO COMMENTS
F41032 41032u --- NO COMMENTS
F410368 410368u --- NO COMMENTS
F410369 410369u --- NO COMMENTS
F410370 410370u --- NO COMMENTS
F410371 410371u --- NO COMMENTS
F410372 410372u --- NO COMMENTS
F410373 410373u --- NO COMMENTS
F410374 410374u --- NO COMMENTS
F410375 410375u --- NO COMMENTS
F41037 41037u --- NO COMMENTS
F410384 410384u --- NO COMMENTS
F410385 410385u --- NO COMMENTS
F410386 410386u --- NO COMMENTS
F410387 410387u --- NO COMMENTS
F410388 410388u --- NO COMMENTS
F410389 410389u --- NO COMMENTS
F41038 41038u --- NO COMMENTS
F410390 410390u --- NO COMMENTS
F410391 410391u --- NO COMMENTS
F410392 410392u --- NO COMMENTS
F410393 410393u --- NO COMMENTS
F410394 410394u --- NO COMMENTS
F410395 410395u --- NO COMMENTS
F410396 410396u --- NO COMMENTS
F410397 410397u --- NO COMMENTS
F410398 410398u --- NO COMMENTS
F410399 410399u --- NO COMMENTS
F41039 41039u --- NO COMMENTS
F410400 410400u --- NO COMMENTS
F410401 410401u --- NO COMMENTS
F410402 410402u --- NO COMMENTS
F410403 410403u --- NO COMMENTS
F410404 410404u --- NO COMMENTS
F410405 410405u --- NO COMMENTS
F410406 410406u --- NO COMMENTS
F410407 410407u --- NO COMMENTS
F410408 410408u --- NO COMMENTS
F410409 410409u --- NO COMMENTS
F41040 41040u --- NO COMMENTS
F410410 410410u --- NO COMMENTS
F410411 410411u --- NO COMMENTS
F410412 410412u --- NO COMMENTS
F410413 410413u --- NO COMMENTS
F410414 410414u --- NO COMMENTS
F410415 410415u --- NO COMMENTS
F410416 410416u --- NO COMMENTS
F410417 410417u --- NO COMMENTS
F410418 410418u --- NO COMMENTS
F410419 410419u --- NO COMMENTS
F410420 410420u --- NO COMMENTS
F410421 410421u --- NO COMMENTS
F410422 410422u --- NO COMMENTS
F410423 410423u --- NO COMMENTS
F41043 41043u --- NO COMMENTS
F410448 410448u --- NO COMMENTS
F410449 410449u --- NO COMMENTS
F41044 41044u --- NO COMMENTS
F410450 410450u --- NO COMMENTS
F410451 410451u --- NO COMMENTS
F410452 410452u --- NO COMMENTS
F410453 410453u --- NO COMMENTS
F410454 410454u --- NO COMMENTS
F410455 410455u --- NO COMMENTS
F410456 410456u --- NO COMMENTS
F410457 410457u --- NO COMMENTS
F410458 410458u --- NO COMMENTS
F410459 410459u --- NO COMMENTS
F41045 41045u --- NO COMMENTS
F410460 410460u --- NO COMMENTS
F410461 410461u --- NO COMMENTS
F410462 410462u --- NO COMMENTS
F410463 410463u --- NO COMMENTS
F41046 41046u --- NO COMMENTS
F41047 41047u --- NO COMMENTS
F41048 41048u --- NO COMMENTS
F41049 41049u --- NO COMMENTS
F41050 41050u --- NO COMMENTS
F41051 41051u --- NO COMMENTS
F41052 41052u --- NO COMMENTS
F410536 410536u --- NO COMMENTS
F410537 410537u --- NO COMMENTS
F410538 410538u --- NO COMMENTS
F410539 410539u --- NO COMMENTS
F41053 41053u --- NO COMMENTS
F410540 410540u --- NO COMMENTS
F410541 410541u --- NO COMMENTS
F410542 410542u --- NO COMMENTS
F410543 410543u --- NO COMMENTS
F410552 410552u --- NO COMMENTS
F410553 410553u --- NO COMMENTS
F410554 410554u --- NO COMMENTS
F410555 410555u --- NO COMMENTS
F410556 410556u --- NO COMMENTS
F410557 410557u --- NO COMMENTS
F410558 410558u --- NO COMMENTS
F410559 410559u --- NO COMMENTS
F410560 410560u --- NO COMMENTS
F410561 410561u --- NO COMMENTS
F410562 410562u --- NO COMMENTS
F410563 410563u --- NO COMMENTS
F410564 410564u --- NO COMMENTS
F410565 410565u --- NO COMMENTS
F410566 410566u --- NO COMMENTS
F410567 410567u --- NO COMMENTS
F410568 410568u --- NO COMMENTS
F410569 410569u --- NO COMMENTS
F410570 410570u --- NO COMMENTS
F410571 410571u --- NO COMMENTS
F410572 410572u --- NO COMMENTS
F410573 410573u --- NO COMMENTS
F410574 410574u --- NO COMMENTS
F410575 410575u --- NO COMMENTS
F410576 410576u --- NO COMMENTS
F410577 410577u --- NO COMMENTS
F410578 410578u --- NO COMMENTS
F410579 410579u --- NO COMMENTS
F410580 410580u --- NO COMMENTS
F410581 410581u --- NO COMMENTS
F410582 410582u --- NO COMMENTS
F410583 410583u --- NO COMMENTS
F410584 410584u --- NO COMMENTS
F410585 410585u --- NO COMMENTS
F410586 410586u --- NO COMMENTS
F410587 410587u --- NO COMMENTS
F410588 410588u --- NO COMMENTS
F410589 410589u --- NO COMMENTS
F41058 41058u --- NO COMMENTS
F410590 410590u --- NO COMMENTS
F410591 410591u --- NO COMMENTS
F41059 41059u --- NO COMMENTS
F41060 41060u --- NO COMMENTS
F410616 410616u --- NO COMMENTS
F410617 410617u --- NO COMMENTS
F410618 410618u --- NO COMMENTS
F410619 410619u --- NO COMMENTS
F41061 41061u --- NO COMMENTS
F410620 410620u --- NO COMMENTS
F410621 410621u --- NO COMMENTS
F410622 410622u --- NO COMMENTS
F410623 410623u --- NO COMMENTS
F410624 410624u --- NO COMMENTS
F410625 410625u --- NO COMMENTS
F410626 410626u --- NO COMMENTS
F410627 410627u --- NO COMMENTS
F410628 410628u --- NO COMMENTS
F410629 410629u --- NO COMMENTS
F410630 410630u --- NO COMMENTS
F410631 410631u --- NO COMMENTS
F41064 41064u --- NO COMMENTS
F41065 41065u --- NO COMMENTS
F41066 41066u --- NO COMMENTS
F41067 41067u --- NO COMMENTS
F41068 41068u --- NO COMMENTS
F41069 41069u --- NO COMMENTS
F410704 410704u --- NO COMMENTS
F410705 410705u --- NO COMMENTS
F410706 410706u --- NO COMMENTS
F410707 410707u --- NO COMMENTS
F410708 410708u --- NO COMMENTS
F410709 410709u --- NO COMMENTS
F41070 41070u --- NO COMMENTS
F410710 410710u --- NO COMMENTS
F410711 410711u --- NO COMMENTS
F41071 41071u --- NO COMMENTS
F410720 410720u --- NO COMMENTS
F410721 410721u --- NO COMMENTS
F410722 410722u --- NO COMMENTS
F410723 410723u --- NO COMMENTS
F410724 410724u --- NO COMMENTS
F410725 410725u --- NO COMMENTS
F410726 410726u --- NO COMMENTS
F410727 410727u --- NO COMMENTS
F410728 410728u --- NO COMMENTS
F410729 410729u --- NO COMMENTS
F410730 410730u --- NO COMMENTS
F410731 410731u --- NO COMMENTS
F410732 410732u --- NO COMMENTS
F410733 410733u --- NO COMMENTS
F410734 410734u --- NO COMMENTS
F410735 410735u --- NO COMMENTS
F410736 410736u --- NO COMMENTS
F410737 410737u --- NO COMMENTS
F410738 410738u --- NO COMMENTS
F410739 410739u --- NO COMMENTS
F41073 41073u --- NO COMMENTS
F410740 410740u --- NO COMMENTS
F410741 410741u --- NO COMMENTS
F410742 410742u --- NO COMMENTS
F410743 410743u --- NO COMMENTS
F410744 410744u --- NO COMMENTS
F410745 410745u --- NO COMMENTS
F410746 410746u --- NO COMMENTS
F410747 410747u --- NO COMMENTS
F410748 410748u --- NO COMMENTS
F410749 410749u --- NO COMMENTS
F41074 41074u --- NO COMMENTS
F410750 410750u --- NO COMMENTS
F410751 410751u --- NO COMMENTS
F410752 410752u --- NO COMMENTS
F410753 410753u --- NO COMMENTS
F410754 410754u --- NO COMMENTS
F410755 410755u --- NO COMMENTS
F410756 410756u --- NO COMMENTS
F410757 410757u --- NO COMMENTS
F410758 410758u --- NO COMMENTS
F410759 410759u --- NO COMMENTS
F41075 41075u --- NO COMMENTS
F41076 41076u --- NO COMMENTS
F41077 41077u --- NO COMMENTS
F410784 410784u --- NO COMMENTS
F410785 410785u --- NO COMMENTS
F410786 410786u --- NO COMMENTS
F410787 410787u --- NO COMMENTS
F410788 410788u --- NO COMMENTS
F410789 410789u --- NO COMMENTS
F410790 410790u --- NO COMMENTS
F410791 410791u --- NO COMMENTS
F410792 410792u --- NO COMMENTS
F410793 410793u --- NO COMMENTS
F410794 410794u --- NO COMMENTS
F410795 410795u --- NO COMMENTS
F410796 410796u --- NO COMMENTS
F410797 410797u --- NO COMMENTS
F410798 410798u --- NO COMMENTS
F410799 410799u --- NO COMMENTS
F41081 41081u --- NO COMMENTS
F41082 41082u --- NO COMMENTS
F41083 41083u --- NO COMMENTS
F41084 41084u --- NO COMMENTS
F41085 41085u --- NO COMMENTS
F41086 41086u --- NO COMMENTS
F410872 410872u --- NO COMMENTS
F410873 410873u --- NO COMMENTS
F410874 410874u --- NO COMMENTS
F410875 410875u --- NO COMMENTS
F410876 410876u --- NO COMMENTS
F410877 410877u --- NO COMMENTS
F410878 410878u --- NO COMMENTS
F410879 410879u --- NO COMMENTS
F41087 41087u --- NO COMMENTS
F410888 410888u --- NO COMMENTS
F410889 410889u --- NO COMMENTS
F410890 410890u --- NO COMMENTS
F410891 410891u --- NO COMMENTS
F410892 410892u --- NO COMMENTS
F410893 410893u --- NO COMMENTS
F410894 410894u --- NO COMMENTS
F410895 410895u --- NO COMMENTS
F410896 410896u --- NO COMMENTS
F410897 410897u --- NO COMMENTS
F410898 410898u --- NO COMMENTS
F410899 410899u --- NO COMMENTS
F410900 410900u --- NO COMMENTS
F410901 410901u --- NO COMMENTS
F410902 410902u --- NO COMMENTS
F410903 410903u --- NO COMMENTS
F410904 410904u --- NO COMMENTS
F410905 410905u --- NO COMMENTS
F410906 410906u --- NO COMMENTS
F410907 410907u --- NO COMMENTS
F410908 410908u --- NO COMMENTS
F410909 410909u --- NO COMMENTS
F41090 41090u --- NO COMMENTS
F410910 410910u --- NO COMMENTS
F410911 410911u --- NO COMMENTS
F410912 410912u --- NO COMMENTS
F410913 410913u --- NO COMMENTS
F410914 410914u --- NO COMMENTS
F410915 410915u --- NO COMMENTS
F410916 410916u --- NO COMMENTS
F410917 410917u --- NO COMMENTS
F410918 410918u --- NO COMMENTS
F410919 410919u --- NO COMMENTS
F41091 41091u --- NO COMMENTS
F410920 410920u --- NO COMMENTS
F410921 410921u --- NO COMMENTS
F410922 410922u --- NO COMMENTS
F410923 410923u --- NO COMMENTS
F410924 410924u --- NO COMMENTS
F410925 410925u --- NO COMMENTS
F410926 410926u --- NO COMMENTS
F410927 410927u --- NO COMMENTS
F41092 41092u --- NO COMMENTS
F41093 41093u --- NO COMMENTS
F41094 41094u --- NO COMMENTS
F410952 410952u --- NO COMMENTS
F410953 410953u --- NO COMMENTS
F410954 410954u --- NO COMMENTS
F410955 410955u --- NO COMMENTS
F410956 410956u --- NO COMMENTS
F410957 410957u --- NO COMMENTS
F410958 410958u --- NO COMMENTS
F410959 410959u --- NO COMMENTS
F41095 41095u --- NO COMMENTS
F410960 410960u --- NO COMMENTS
F410961 410961u --- NO COMMENTS
F410962 410962u --- NO COMMENTS
F410963 410963u --- NO COMMENTS
F410964 410964u --- NO COMMENTS
F410965 410965u --- NO COMMENTS
F410966 410966u --- NO COMMENTS
F410967 410967u --- NO COMMENTS
F41096 41096u --- NO COMMENTS
F41097 41097u --- NO COMMENTS
F41098 41098u --- NO COMMENTS
F0410 410u --- NO COMMENTS
F41100 41100u --- NO COMMENTS
F41101 41101u --- NO COMMENTS
F41102 41102u --- NO COMMENTS
F41103 41103u --- NO COMMENTS
F411040 411040u --- NO COMMENTS
F411041 411041u --- NO COMMENTS
F411042 411042u --- NO COMMENTS
F411043 411043u --- NO COMMENTS
F411044 411044u --- NO COMMENTS
F411045 411045u --- NO COMMENTS
F411046 411046u --- NO COMMENTS
F411047 411047u --- NO COMMENTS
F41104 41104u --- NO COMMENTS
F411056 411056u --- NO COMMENTS
F411057 411057u --- NO COMMENTS
F411058 411058u --- NO COMMENTS
F411059 411059u --- NO COMMENTS
F411060 411060u --- NO COMMENTS
F411061 411061u --- NO COMMENTS
F411062 411062u --- NO COMMENTS
F411063 411063u --- NO COMMENTS
F411064 411064u --- NO COMMENTS
F411065 411065u --- NO COMMENTS
F411066 411066u --- NO COMMENTS
F411067 411067u --- NO COMMENTS
F411068 411068u --- NO COMMENTS
F411069 411069u --- NO COMMENTS
F411070 411070u --- NO COMMENTS
F411071 411071u --- NO COMMENTS
F411072 411072u --- NO COMMENTS
F411073 411073u --- NO COMMENTS
F411074 411074u --- NO COMMENTS
F411075 411075u --- NO COMMENTS
F411076 411076u --- NO COMMENTS
F411077 411077u --- NO COMMENTS
F411078 411078u --- NO COMMENTS
F411079 411079u --- NO COMMENTS
F411080 411080u --- NO COMMENTS
F411081 411081u --- NO COMMENTS
F411082 411082u --- NO COMMENTS
F411083 411083u --- NO COMMENTS
F411084 411084u --- NO COMMENTS
F411085 411085u --- NO COMMENTS
F411086 411086u --- NO COMMENTS
F411087 411087u --- NO COMMENTS
F411088 411088u --- NO COMMENTS
F411089 411089u --- NO COMMENTS
F41108 41108u --- NO COMMENTS
F411090 411090u --- NO COMMENTS
F411091 411091u --- NO COMMENTS
F411092 411092u --- NO COMMENTS
F411093 411093u --- NO COMMENTS
F411094 411094u --- NO COMMENTS
F411095 411095u --- NO COMMENTS
F41109 41109u --- NO COMMENTS
F41110 41110u --- NO COMMENTS
F41111 41111u --- NO COMMENTS
F411120 411120u --- NO COMMENTS
F411121 411121u --- NO COMMENTS
F411122 411122u --- NO COMMENTS
F411123 411123u --- NO COMMENTS
F411124 411124u --- NO COMMENTS
F411125 411125u --- NO COMMENTS
F411126 411126u --- NO COMMENTS
F411127 411127u --- NO COMMENTS
F411128 411128u --- NO COMMENTS
F411129 411129u --- NO COMMENTS
F41112 41112u --- NO COMMENTS
F411130 411130u --- NO COMMENTS
F411131 411131u --- NO COMMENTS
F411132 411132u --- NO COMMENTS
F411133 411133u --- NO COMMENTS
F411134 411134u --- NO COMMENTS
F411135 411135u --- NO COMMENTS
F41113 41113u --- NO COMMENTS
F41114 41114u --- NO COMMENTS
F41117 41117u --- NO COMMENTS
F41118 41118u --- NO COMMENTS
F41119 41119u --- NO COMMENTS
F411208 411208u --- NO COMMENTS
F411209 411209u --- NO COMMENTS
F41120 41120u --- NO COMMENTS
F411210 411210u --- NO COMMENTS
F411211 411211u --- NO COMMENTS
F411212 411212u --- NO COMMENTS
F411213 411213u --- NO COMMENTS
F411214 411214u --- NO COMMENTS
F411215 411215u --- NO COMMENTS
F41121 41121u --- NO COMMENTS
F411224 411224u --- NO COMMENTS
F411225 411225u --- NO COMMENTS
F411226 411226u --- NO COMMENTS
F411227 411227u --- NO COMMENTS
F411228 411228u --- NO COMMENTS
F411229 411229u --- NO COMMENTS
F41122 41122u --- NO COMMENTS
F411230 411230u --- NO COMMENTS
F411231 411231u --- NO COMMENTS
F411232 411232u --- NO COMMENTS
F411233 411233u --- NO COMMENTS
F411234 411234u --- NO COMMENTS
F411235 411235u --- NO COMMENTS
F411236 411236u --- NO COMMENTS
F411237 411237u --- NO COMMENTS
F411238 411238u --- NO COMMENTS
F411239 411239u --- NO COMMENTS
F41123 41123u --- NO COMMENTS
F411240 411240u --- NO COMMENTS
F411241 411241u --- NO COMMENTS
F411242 411242u --- NO COMMENTS
F411243 411243u --- NO COMMENTS
F411244 411244u --- NO COMMENTS
F411245 411245u --- NO COMMENTS
F411246 411246u --- NO COMMENTS
F411247 411247u --- NO COMMENTS
F411248 411248u --- NO COMMENTS
F411249 411249u --- NO COMMENTS
F41124 41124u --- NO COMMENTS
F411250 411250u --- NO COMMENTS
F411251 411251u --- NO COMMENTS
F411252 411252u --- NO COMMENTS
F411253 411253u --- NO COMMENTS
F411254 411254u --- NO COMMENTS
F411255 411255u --- NO COMMENTS
F411256 411256u --- NO COMMENTS
F411257 411257u --- NO COMMENTS
F411258 411258u --- NO COMMENTS
F411259 411259u --- NO COMMENTS
F41125 41125u --- NO COMMENTS
F411260 411260u --- NO COMMENTS
F411261 411261u --- NO COMMENTS
F411262 411262u --- NO COMMENTS
F411263 411263u --- NO COMMENTS
F41126 41126u --- NO COMMENTS
F41127 41127u --- NO COMMENTS
F411288 411288u --- NO COMMENTS
F411289 411289u --- NO COMMENTS
F41128 41128u --- NO COMMENTS
F411290 411290u --- NO COMMENTS
F411291 411291u --- NO COMMENTS
F411292 411292u --- NO COMMENTS
F411293 411293u --- NO COMMENTS
F411294 411294u --- NO COMMENTS
F411295 411295u --- NO COMMENTS
F411296 411296u --- NO COMMENTS
F411297 411297u --- NO COMMENTS
F411298 411298u --- NO COMMENTS
F411299 411299u --- NO COMMENTS
F411300 411300u --- NO COMMENTS
F411301 411301u --- NO COMMENTS
F411302 411302u --- NO COMMENTS
F411303 411303u --- NO COMMENTS
F41133 41133u --- NO COMMENTS
F41134 41134u --- NO COMMENTS
F41135 41135u --- NO COMMENTS
F41136 41136u --- NO COMMENTS
F41139 41139u --- NO COMMENTS
F41140 41140u --- NO COMMENTS
F41141 41141u --- NO COMMENTS
F41142 41142u --- NO COMMENTS
F41143 41143u --- NO COMMENTS
F41144 41144u --- NO COMMENTS
F41145 41145u --- NO COMMENTS
F41146 41146u --- NO COMMENTS
F41148 41148u --- NO COMMENTS
F41149 41149u --- NO COMMENTS
F41150 41150u --- NO COMMENTS
F41151 41151u --- NO COMMENTS
F41152 41152u --- NO COMMENTS
F41156 41156u --- NO COMMENTS
F41157 41157u --- NO COMMENTS
F41158 41158u --- NO COMMENTS
F41159 41159u --- NO COMMENTS
F41160 41160u --- NO COMMENTS
F41161 41161u --- NO COMMENTS
F41162 41162u --- NO COMMENTS
F41165 41165u --- NO COMMENTS
F41166 41166u --- NO COMMENTS
F41167 41167u --- NO COMMENTS
F41168 41168u --- NO COMMENTS
F41169 41169u --- NO COMMENTS
F41170 41170u --- NO COMMENTS
F41171 41171u --- NO COMMENTS
F41172 41172u --- NO COMMENTS
F41173 41173u --- NO COMMENTS
F41174 41174u --- NO COMMENTS
F41175 41175u --- NO COMMENTS
F41176 41176u --- NO COMMENTS
F41181 41181u --- NO COMMENTS
F41182 41182u --- NO COMMENTS
F41183 41183u --- NO COMMENTS
F41184 41184u --- NO COMMENTS
F41187 41187u --- NO COMMENTS
F41188 41188u --- NO COMMENTS
F41189 41189u --- NO COMMENTS
F41190 41190u --- NO COMMENTS
F41191 41191u --- NO COMMENTS
F41192 41192u --- NO COMMENTS
F41193 41193u --- NO COMMENTS
F41194 41194u --- NO COMMENTS
F41196 41196u --- NO COMMENTS
F41197 41197u --- NO COMMENTS
F41198 41198u --- NO COMMENTS
F41199 41199u --- NO COMMENTS
F0411 411u --- NO COMMENTS
F41200 41200u --- NO COMMENTS
F41204 41204u --- NO COMMENTS
F41205 41205u --- NO COMMENTS
F41206 41206u --- NO COMMENTS
F41207 41207u --- NO COMMENTS
F41208 41208u --- NO COMMENTS
F41209 41209u --- NO COMMENTS
F41210 41210u --- NO COMMENTS
F41213 41213u --- NO COMMENTS
F41214 41214u --- NO COMMENTS
F41215 41215u --- NO COMMENTS
F41216 41216u --- NO COMMENTS
F41217 41217u --- NO COMMENTS
F41218 41218u --- NO COMMENTS
F41219 41219u --- NO COMMENTS
F41220 41220u --- NO COMMENTS
F41221 41221u --- NO COMMENTS
F41223 41223u --- NO COMMENTS
F41224 41224u --- NO COMMENTS
F41225 41225u --- NO COMMENTS
F41226 41226u --- NO COMMENTS
F41227 41227u --- NO COMMENTS
F41231 41231u --- NO COMMENTS
F41232 41232u --- NO COMMENTS
F41233 41233u --- NO COMMENTS
F41234 41234u --- NO COMMENTS
F41235 41235u --- NO COMMENTS
F41236 41236u --- NO COMMENTS
F41237 41237u --- NO COMMENTS
F41240 41240u --- NO COMMENTS
F41241 41241u --- NO COMMENTS
F41242 41242u --- NO COMMENTS
F41243 41243u --- NO COMMENTS
F41244 41244u --- NO COMMENTS
F41245 41245u --- NO COMMENTS
F41246 41246u --- NO COMMENTS
F41247 41247u --- NO COMMENTS
F41248 41248u --- NO COMMENTS
F41250 41250u --- NO COMMENTS
F41251 41251u --- NO COMMENTS
F41252 41252u --- NO COMMENTS
F41253 41253u --- NO COMMENTS
F41254 41254u --- NO COMMENTS
F41258 41258u --- NO COMMENTS
F41259 41259u --- NO COMMENTS
F41260 41260u --- NO COMMENTS
F41261 41261u --- NO COMMENTS
F41262 41262u --- NO COMMENTS
F412632 412632u --- NO COMMENTS
F412633 412633u --- NO COMMENTS
F412634 412634u --- NO COMMENTS
F412635 412635u --- NO COMMENTS
F412636 412636u --- NO COMMENTS
F412637 412637u --- NO COMMENTS
F412638 412638u --- NO COMMENTS
F412639 412639u --- NO COMMENTS
F41263 41263u --- NO COMMENTS
F412648 412648u --- NO COMMENTS
F412649 412649u --- NO COMMENTS
F41264 41264u --- NO COMMENTS
F412650 412650u --- NO COMMENTS
F412651 412651u --- NO COMMENTS
F412652 412652u --- NO COMMENTS
F412653 412653u --- NO COMMENTS
F412654 412654u --- NO COMMENTS
F412655 412655u --- NO COMMENTS
F412656 412656u --- NO COMMENTS
F412657 412657u --- NO COMMENTS
F412658 412658u --- NO COMMENTS
F412659 412659u --- NO COMMENTS
F412660 412660u --- NO COMMENTS
F412661 412661u --- NO COMMENTS
F412662 412662u --- NO COMMENTS
F412663 412663u --- NO COMMENTS
F412664 412664u --- NO COMMENTS
F412665 412665u --- NO COMMENTS
F412666 412666u --- NO COMMENTS
F412667 412667u --- NO COMMENTS
F412668 412668u --- NO COMMENTS
F412669 412669u --- NO COMMENTS
F412670 412670u --- NO COMMENTS
F412671 412671u --- NO COMMENTS
F412672 412672u --- NO COMMENTS
F412673 412673u --- NO COMMENTS
F412674 412674u --- NO COMMENTS
F412675 412675u --- NO COMMENTS
F412676 412676u --- NO COMMENTS
F412677 412677u --- NO COMMENTS
F412678 412678u --- NO COMMENTS
F412679 412679u --- NO COMMENTS
F41267 41267u --- NO COMMENTS
F412680 412680u --- NO COMMENTS
F412681 412681u --- NO COMMENTS
F412682 412682u --- NO COMMENTS
F412683 412683u --- NO COMMENTS
F412684 412684u --- NO COMMENTS
F412685 412685u --- NO COMMENTS
F412686 412686u --- NO COMMENTS
F412687 412687u --- NO COMMENTS
F41268 41268u --- NO COMMENTS
F41269 41269u --- NO COMMENTS
F41270 41270u --- NO COMMENTS
F412712 412712u --- NO COMMENTS
F412713 412713u --- NO COMMENTS
F412714 412714u --- NO COMMENTS
F412715 412715u --- NO COMMENTS
F412716 412716u --- NO COMMENTS
F412717 412717u --- NO COMMENTS
F412718 412718u --- NO COMMENTS
F412719 412719u --- NO COMMENTS
F41271 41271u --- NO COMMENTS
F412720 412720u --- NO COMMENTS
F412721 412721u --- NO COMMENTS
F412722 412722u --- NO COMMENTS
F412723 412723u --- NO COMMENTS
F412724 412724u --- NO COMMENTS
F412725 412725u --- NO COMMENTS
F412726 412726u --- NO COMMENTS
F412727 412727u --- NO COMMENTS
F41272 41272u --- NO COMMENTS
F41273 41273u --- NO COMMENTS
F41274 41274u --- NO COMMENTS
F41275 41275u --- NO COMMENTS
F41277 41277u --- NO COMMENTS
F41278 41278u --- NO COMMENTS
F41279 41279u --- NO COMMENTS
F412800 412800u --- NO COMMENTS
F412801 412801u --- NO COMMENTS
F412802 412802u --- NO COMMENTS
F412803 412803u --- NO COMMENTS
F412804 412804u --- NO COMMENTS
F412805 412805u --- NO COMMENTS
F412806 412806u --- NO COMMENTS
F412807 412807u --- NO COMMENTS
F41280 41280u --- NO COMMENTS
F412816 412816u --- NO COMMENTS
F412817 412817u --- NO COMMENTS
F412818 412818u --- NO COMMENTS
F412819 412819u --- NO COMMENTS
F41281 41281u --- NO COMMENTS
F412820 412820u --- NO COMMENTS
F412821 412821u --- NO COMMENTS
F412822 412822u --- NO COMMENTS
F412823 412823u --- NO COMMENTS
F412824 412824u --- NO COMMENTS
F412825 412825u --- NO COMMENTS
F412826 412826u --- NO COMMENTS
F412827 412827u --- NO COMMENTS
F412828 412828u --- NO COMMENTS
F412829 412829u --- NO COMMENTS
F412830 412830u --- NO COMMENTS
F412831 412831u --- NO COMMENTS
F412832 412832u --- NO COMMENTS
F412833 412833u --- NO COMMENTS
F412834 412834u --- NO COMMENTS
F412835 412835u --- NO COMMENTS
F412836 412836u --- NO COMMENTS
F412837 412837u --- NO COMMENTS
F412838 412838u --- NO COMMENTS
F412839 412839u --- NO COMMENTS
F412840 412840u --- NO COMMENTS
F412841 412841u --- NO COMMENTS
F412842 412842u --- NO COMMENTS
F412843 412843u --- NO COMMENTS
F412844 412844u --- NO COMMENTS
F412845 412845u --- NO COMMENTS
F412846 412846u --- NO COMMENTS
F412847 412847u --- NO COMMENTS
F412848 412848u --- NO COMMENTS
F412849 412849u --- NO COMMENTS
F412850 412850u --- NO COMMENTS
F412851 412851u --- NO COMMENTS
F412852 412852u --- NO COMMENTS
F412853 412853u --- NO COMMENTS
F412854 412854u --- NO COMMENTS
F412855 412855u --- NO COMMENTS
F41285 41285u --- NO COMMENTS
F41286 41286u --- NO COMMENTS
F41287 41287u --- NO COMMENTS
F412880 412880u --- NO COMMENTS
F412881 412881u --- NO COMMENTS
F412882 412882u --- NO COMMENTS
F412883 412883u --- NO COMMENTS
F412884 412884u --- NO COMMENTS
F412885 412885u --- NO COMMENTS
F412886 412886u --- NO COMMENTS
F412887 412887u --- NO COMMENTS
F412888 412888u --- NO COMMENTS
F412889 412889u --- NO COMMENTS
F41288 41288u --- NO COMMENTS
F412890 412890u --- NO COMMENTS
F412891 412891u --- NO COMMENTS
F412892 412892u --- NO COMMENTS
F412893 412893u --- NO COMMENTS
F412894 412894u --- NO COMMENTS
F412895 412895u --- NO COMMENTS
F41289 41289u --- NO COMMENTS
F41290 41290u --- NO COMMENTS
F41291 41291u --- NO COMMENTS
F41294 41294u --- NO COMMENTS
F41295 41295u --- NO COMMENTS
F412968 412968u --- NO COMMENTS
F412969 412969u --- NO COMMENTS
F41296 41296u --- NO COMMENTS
F412970 412970u --- NO COMMENTS
F412971 412971u --- NO COMMENTS
F412972 412972u --- NO COMMENTS
F412973 412973u --- NO COMMENTS
F412974 412974u --- NO COMMENTS
F412975 412975u --- NO COMMENTS
F41297 41297u --- NO COMMENTS
F412984 412984u --- NO COMMENTS
F412985 412985u --- NO COMMENTS
F412986 412986u --- NO COMMENTS
F412987 412987u --- NO COMMENTS
F412988 412988u --- NO COMMENTS
F412989 412989u --- NO COMMENTS
F41298 41298u --- NO COMMENTS
F412990 412990u --- NO COMMENTS
F412991 412991u --- NO COMMENTS
F412992 412992u --- NO COMMENTS
F412993 412993u --- NO COMMENTS
F412994 412994u --- NO COMMENTS
F412995 412995u --- NO COMMENTS
F412996 412996u --- NO COMMENTS
F412997 412997u --- NO COMMENTS
F412998 412998u --- NO COMMENTS
F412999 412999u --- NO COMMENTS
F41299 41299u --- NO COMMENTS
F0412 412u --- NO COMMENTS
F413000 413000u --- NO COMMENTS
F413001 413001u --- NO COMMENTS
F413002 413002u --- NO COMMENTS
F413003 413003u --- NO COMMENTS
F413004 413004u --- NO COMMENTS
F413005 413005u --- NO COMMENTS
F413006 413006u --- NO COMMENTS
F413007 413007u --- NO COMMENTS
F413008 413008u --- NO COMMENTS
F413009 413009u --- NO COMMENTS
F41300 41300u --- NO COMMENTS
F413010 413010u --- NO COMMENTS
F413011 413011u --- NO COMMENTS
F413012 413012u --- NO COMMENTS
F413013 413013u --- NO COMMENTS
F413014 413014u --- NO COMMENTS
F413015 413015u --- NO COMMENTS
F413016 413016u --- NO COMMENTS
F413017 413017u --- NO COMMENTS
F413018 413018u --- NO COMMENTS
F413019 413019u --- NO COMMENTS
F41301 41301u --- NO COMMENTS
F413020 413020u --- NO COMMENTS
F413021 413021u --- NO COMMENTS
F413022 413022u --- NO COMMENTS
F413023 413023u --- NO COMMENTS
F41302 41302u --- NO COMMENTS
F413048 413048u --- NO COMMENTS
F413049 413049u --- NO COMMENTS
F41304 41304u --- NO COMMENTS
F413050 413050u --- NO COMMENTS
F413051 413051u --- NO COMMENTS
F413052 413052u --- NO COMMENTS
F413053 413053u --- NO COMMENTS
F413054 413054u --- NO COMMENTS
F413055 413055u --- NO COMMENTS
F413056 413056u --- NO COMMENTS
F413057 413057u --- NO COMMENTS
F413058 413058u --- NO COMMENTS
F413059 413059u --- NO COMMENTS
F41305 41305u --- NO COMMENTS
F413060 413060u --- NO COMMENTS
F413061 413061u --- NO COMMENTS
F413062 413062u --- NO COMMENTS
F413063 413063u --- NO COMMENTS
F41306 41306u --- NO COMMENTS
F41307 41307u --- NO COMMENTS
F41308 41308u --- NO COMMENTS
F41312 41312u --- NO COMMENTS
F413136 413136u --- NO COMMENTS
F413137 413137u --- NO COMMENTS
F413138 413138u --- NO COMMENTS
F413139 413139u --- NO COMMENTS
F41313 41313u --- NO COMMENTS
F413140 413140u --- NO COMMENTS
F413141 413141u --- NO COMMENTS
F413142 413142u --- NO COMMENTS
F413143 413143u --- NO COMMENTS
F41314 41314u --- NO COMMENTS
F413152 413152u --- NO COMMENTS
F413153 413153u --- NO COMMENTS
F413154 413154u --- NO COMMENTS
F413155 413155u --- NO COMMENTS
F413156 413156u --- NO COMMENTS
F413157 413157u --- NO COMMENTS
F413158 413158u --- NO COMMENTS
F413159 413159u --- NO COMMENTS
F41315 41315u --- NO COMMENTS
F413160 413160u --- NO COMMENTS
F413161 413161u --- NO COMMENTS
F413162 413162u --- NO COMMENTS
F413163 413163u --- NO COMMENTS
F413164 413164u --- NO COMMENTS
F413165 413165u --- NO COMMENTS
F413166 413166u --- NO COMMENTS
F413167 413167u --- NO COMMENTS
F413168 413168u --- NO COMMENTS
F413169 413169u --- NO COMMENTS
F41316 41316u --- NO COMMENTS
F413170 413170u --- NO COMMENTS
F413171 413171u --- NO COMMENTS
F413172 413172u --- NO COMMENTS
F413173 413173u --- NO COMMENTS
F413174 413174u --- NO COMMENTS
F413175 413175u --- NO COMMENTS
F413176 413176u --- NO COMMENTS
F413177 413177u --- NO COMMENTS
F413178 413178u --- NO COMMENTS
F413179 413179u --- NO COMMENTS
F41317 41317u --- NO COMMENTS
F413180 413180u --- NO COMMENTS
F413181 413181u --- NO COMMENTS
F413182 413182u --- NO COMMENTS
F413183 413183u --- NO COMMENTS
F413184 413184u --- NO COMMENTS
F413185 413185u --- NO COMMENTS
F413186 413186u --- NO COMMENTS
F413187 413187u --- NO COMMENTS
F413188 413188u --- NO COMMENTS
F413189 413189u --- NO COMMENTS
F41318 41318u --- NO COMMENTS
F413190 413190u --- NO COMMENTS
F413191 413191u --- NO COMMENTS
F413216 413216u --- NO COMMENTS
F413217 413217u --- NO COMMENTS
F413218 413218u --- NO COMMENTS
F413219 413219u --- NO COMMENTS
F41321 41321u --- NO COMMENTS
F413220 413220u --- NO COMMENTS
F413221 413221u --- NO COMMENTS
F413222 413222u --- NO COMMENTS
F413223 413223u --- NO COMMENTS
F413224 413224u --- NO COMMENTS
F413225 413225u --- NO COMMENTS
F413226 413226u --- NO COMMENTS
F413227 413227u --- NO COMMENTS
F413228 413228u --- NO COMMENTS
F413229 413229u --- NO COMMENTS
F41322 41322u --- NO COMMENTS
F413230 413230u --- NO COMMENTS
F413231 413231u --- NO COMMENTS
F41323 41323u --- NO COMMENTS
F41324 41324u --- NO COMMENTS
F41325 41325u --- NO COMMENTS
F41326 41326u --- NO COMMENTS
F41327 41327u --- NO COMMENTS
F41328 41328u --- NO COMMENTS
F41329 41329u --- NO COMMENTS
F413304 413304u --- NO COMMENTS
F413305 413305u --- NO COMMENTS
F413306 413306u --- NO COMMENTS
F413307 413307u --- NO COMMENTS
F413308 413308u --- NO COMMENTS
F413309 413309u --- NO COMMENTS
F413310 413310u --- NO COMMENTS
F413311 413311u --- NO COMMENTS
F41331 41331u --- NO COMMENTS
F413320 413320u --- NO COMMENTS
F413321 413321u --- NO COMMENTS
F413322 413322u --- NO COMMENTS
F413323 413323u --- NO COMMENTS
F413324 413324u --- NO COMMENTS
F413325 413325u --- NO COMMENTS
F413326 413326u --- NO COMMENTS
F413327 413327u --- NO COMMENTS
F413328 413328u --- NO COMMENTS
F413329 413329u --- NO COMMENTS
F41332 41332u --- NO COMMENTS
F413330 413330u --- NO COMMENTS
F413331 413331u --- NO COMMENTS
F413332 413332u --- NO COMMENTS
F413333 413333u --- NO COMMENTS
F413334 413334u --- NO COMMENTS
F413335 413335u --- NO COMMENTS
F413336 413336u --- NO COMMENTS
F413337 413337u --- NO COMMENTS
F413338 413338u --- NO COMMENTS
F413339 413339u --- NO COMMENTS
F41333 41333u --- NO COMMENTS
F413340 413340u --- NO COMMENTS
F413341 413341u --- NO COMMENTS
F413342 413342u --- NO COMMENTS
F413343 413343u --- NO COMMENTS
F413344 413344u --- NO COMMENTS
F413345 413345u --- NO COMMENTS
F413346 413346u --- NO COMMENTS
F413347 413347u --- NO COMMENTS
F413348 413348u --- NO COMMENTS
F413349 413349u --- NO COMMENTS
F41334 41334u --- NO COMMENTS
F413350 413350u --- NO COMMENTS
F413351 413351u --- NO COMMENTS
F413352 413352u --- NO COMMENTS
F413353 413353u --- NO COMMENTS
F413354 413354u --- NO COMMENTS
F413355 413355u --- NO COMMENTS
F413356 413356u --- NO COMMENTS
F413357 413357u --- NO COMMENTS
F413358 413358u --- NO COMMENTS
F413359 413359u --- NO COMMENTS
F41335 41335u --- NO COMMENTS
F413384 413384u --- NO COMMENTS
F413385 413385u --- NO COMMENTS
F413386 413386u --- NO COMMENTS
F413387 413387u --- NO COMMENTS
F413388 413388u --- NO COMMENTS
F413389 413389u --- NO COMMENTS
F413390 413390u --- NO COMMENTS
F413391 413391u --- NO COMMENTS
F413392 413392u --- NO COMMENTS
F413393 413393u --- NO COMMENTS
F413394 413394u --- NO COMMENTS
F413395 413395u --- NO COMMENTS
F413396 413396u --- NO COMMENTS
F413397 413397u --- NO COMMENTS
F413398 413398u --- NO COMMENTS
F413399 413399u --- NO COMMENTS
F41339 41339u --- NO COMMENTS
F41340 41340u --- NO COMMENTS
F41341 41341u --- NO COMMENTS
F41342 41342u --- NO COMMENTS
F41343 41343u --- NO COMMENTS
F41344 41344u --- NO COMMENTS
F41345 41345u --- NO COMMENTS
F413472 413472u --- NO COMMENTS
F413473 413473u --- NO COMMENTS
F413474 413474u --- NO COMMENTS
F413475 413475u --- NO COMMENTS
F413476 413476u --- NO COMMENTS
F413477 413477u --- NO COMMENTS
F413478 413478u --- NO COMMENTS
F413479 413479u --- NO COMMENTS
F413488 413488u --- NO COMMENTS
F413489 413489u --- NO COMMENTS
F41348 41348u --- NO COMMENTS
F413490 413490u --- NO COMMENTS
F413491 413491u --- NO COMMENTS
F413492 413492u --- NO COMMENTS
F413493 413493u --- NO COMMENTS
F413494 413494u --- NO COMMENTS
F413495 413495u --- NO COMMENTS
F413496 413496u --- NO COMMENTS
F413497 413497u --- NO COMMENTS
F413498 413498u --- NO COMMENTS
F413499 413499u --- NO COMMENTS
F41349 41349u --- NO COMMENTS
F413500 413500u --- NO COMMENTS
F413501 413501u --- NO COMMENTS
F413502 413502u --- NO COMMENTS
F413503 413503u --- NO COMMENTS
F413504 413504u --- NO COMMENTS
F413505 413505u --- NO COMMENTS
F413506 413506u --- NO COMMENTS
F413507 413507u --- NO COMMENTS
F413508 413508u --- NO COMMENTS
F413509 413509u --- NO COMMENTS
F41350 41350u --- NO COMMENTS
F413510 413510u --- NO COMMENTS
F413511 413511u --- NO COMMENTS
F413512 413512u --- NO COMMENTS
F413513 413513u --- NO COMMENTS
F413514 413514u --- NO COMMENTS
F413515 413515u --- NO COMMENTS
F413516 413516u --- NO COMMENTS
F413517 413517u --- NO COMMENTS
F413518 413518u --- NO COMMENTS
F413519 413519u --- NO COMMENTS
F41351 41351u --- NO COMMENTS
F413520 413520u --- NO COMMENTS
F413521 413521u --- NO COMMENTS
F413522 413522u --- NO COMMENTS
F413523 413523u --- NO COMMENTS
F413524 413524u --- NO COMMENTS
F413525 413525u --- NO COMMENTS
F413526 413526u --- NO COMMENTS
F413527 413527u --- NO COMMENTS
F41352 41352u --- NO COMMENTS
F41353 41353u --- NO COMMENTS
F41354 41354u --- NO COMMENTS
F413552 413552u --- NO COMMENTS
F413553 413553u --- NO COMMENTS
F413554 413554u --- NO COMMENTS
F413555 413555u --- NO COMMENTS
F413556 413556u --- NO COMMENTS
F413557 413557u --- NO COMMENTS
F413558 413558u --- NO COMMENTS
F413559 413559u --- NO COMMENTS
F41355 41355u --- NO COMMENTS
F413560 413560u --- NO COMMENTS
F413561 413561u --- NO COMMENTS
F413562 413562u --- NO COMMENTS
F413563 413563u --- NO COMMENTS
F413564 413564u --- NO COMMENTS
F413565 413565u --- NO COMMENTS
F413566 413566u --- NO COMMENTS
F413567 413567u --- NO COMMENTS
F41356 41356u --- NO COMMENTS
F41358 41358u --- NO COMMENTS
F41359 41359u --- NO COMMENTS
F41360 41360u --- NO COMMENTS
F41361 41361u --- NO COMMENTS
F41362 41362u --- NO COMMENTS
F413640 413640u --- NO COMMENTS
F413641 413641u --- NO COMMENTS
F413642 413642u --- NO COMMENTS
F413643 413643u --- NO COMMENTS
F413644 413644u --- NO COMMENTS
F413645 413645u --- NO COMMENTS
F413646 413646u --- NO COMMENTS
F413647 413647u --- NO COMMENTS
F413656 413656u --- NO COMMENTS
F413657 413657u --- NO COMMENTS
F413658 413658u --- NO COMMENTS
F413659 413659u --- NO COMMENTS
F413660 413660u --- NO COMMENTS
F413661 413661u --- NO COMMENTS
F413662 413662u --- NO COMMENTS
F413663 413663u --- NO COMMENTS
F413664 413664u --- NO COMMENTS
F413665 413665u --- NO COMMENTS
F413666 413666u --- NO COMMENTS
F413667 413667u --- NO COMMENTS
F413668 413668u --- NO COMMENTS
F413669 413669u --- NO COMMENTS
F41366 41366u --- NO COMMENTS
F413670 413670u --- NO COMMENTS
F413671 413671u --- NO COMMENTS
F413672 413672u --- NO COMMENTS
F413673 413673u --- NO COMMENTS
F413674 413674u --- NO COMMENTS
F413675 413675u --- NO COMMENTS
F413676 413676u --- NO COMMENTS
F413677 413677u --- NO COMMENTS
F413678 413678u --- NO COMMENTS
F413679 413679u --- NO COMMENTS
F41367 41367u --- NO COMMENTS
F413680 413680u --- NO COMMENTS
F413681 413681u --- NO COMMENTS
F413682 413682u --- NO COMMENTS
F413683 413683u --- NO COMMENTS
F413684 413684u --- NO COMMENTS
F413685 413685u --- NO COMMENTS
F413686 413686u --- NO COMMENTS
F413687 413687u --- NO COMMENTS
F413688 413688u --- NO COMMENTS
F413689 413689u --- NO COMMENTS
F41368 41368u --- NO COMMENTS
F413690 413690u --- NO COMMENTS
F413691 413691u --- NO COMMENTS
F413692 413692u --- NO COMMENTS
F413693 413693u --- NO COMMENTS
F413694 413694u --- NO COMMENTS
F413695 413695u --- NO COMMENTS
F41369 41369u --- NO COMMENTS
F41370 41370u --- NO COMMENTS
F41371 41371u --- NO COMMENTS
F413720 413720u --- NO COMMENTS
F413721 413721u --- NO COMMENTS
F413722 413722u --- NO COMMENTS
F413723 413723u --- NO COMMENTS
F413724 413724u --- NO COMMENTS
F413725 413725u --- NO COMMENTS
F413726 413726u --- NO COMMENTS
F413727 413727u --- NO COMMENTS
F413728 413728u --- NO COMMENTS
F413729 413729u --- NO COMMENTS
F41372 41372u --- NO COMMENTS
F413730 413730u --- NO COMMENTS
F413731 413731u --- NO COMMENTS
F413732 413732u --- NO COMMENTS
F413733 413733u --- NO COMMENTS
F413734 413734u --- NO COMMENTS
F413735 413735u --- NO COMMENTS
F41375 41375u --- NO COMMENTS
F41376 41376u --- NO COMMENTS
F41377 41377u --- NO COMMENTS
F41378 41378u --- NO COMMENTS
F41379 41379u --- NO COMMENTS
F413808 413808u --- NO COMMENTS
F413809 413809u --- NO COMMENTS
F41380 41380u --- NO COMMENTS
F413810 413810u --- NO COMMENTS
F413811 413811u --- NO COMMENTS
F413812 413812u --- NO COMMENTS
F413813 413813u --- NO COMMENTS
F413814 413814u --- NO COMMENTS
F413815 413815u --- NO COMMENTS
F41381 41381u --- NO COMMENTS
F413824 413824u --- NO COMMENTS
F413825 413825u --- NO COMMENTS
F413826 413826u --- NO COMMENTS
F413827 413827u --- NO COMMENTS
F413828 413828u --- NO COMMENTS
F413829 413829u --- NO COMMENTS
F41382 41382u --- NO COMMENTS
F413830 413830u --- NO COMMENTS
F413831 413831u --- NO COMMENTS
F413832 413832u --- NO COMMENTS
F413833 413833u --- NO COMMENTS
F413834 413834u --- NO COMMENTS
F413835 413835u --- NO COMMENTS
F413836 413836u --- NO COMMENTS
F413837 413837u --- NO COMMENTS
F413838 413838u --- NO COMMENTS
F413839 413839u --- NO COMMENTS
F41383 41383u --- NO COMMENTS
F413840 413840u --- NO COMMENTS
F413841 413841u --- NO COMMENTS
F413842 413842u --- NO COMMENTS
F413843 413843u --- NO COMMENTS
F413844 413844u --- NO COMMENTS
F413845 413845u --- NO COMMENTS
F413846 413846u --- NO COMMENTS
F413847 413847u --- NO COMMENTS
F413848 413848u --- NO COMMENTS
F413849 413849u --- NO COMMENTS
F413850 413850u --- NO COMMENTS
F413851 413851u --- NO COMMENTS
F413852 413852u --- NO COMMENTS
F413853 413853u --- NO COMMENTS
F413854 413854u --- NO COMMENTS
F413855 413855u --- NO COMMENTS
F413856 413856u --- NO COMMENTS
F413857 413857u --- NO COMMENTS
F413858 413858u --- NO COMMENTS
F413859 413859u --- NO COMMENTS
F41385 41385u --- NO COMMENTS
F413860 413860u --- NO COMMENTS
F413861 413861u --- NO COMMENTS
F413862 413862u --- NO COMMENTS
F413863 413863u --- NO COMMENTS
F41386 41386u --- NO COMMENTS
F41387 41387u --- NO COMMENTS
F413888 413888u --- NO COMMENTS
F413889 413889u --- NO COMMENTS
F41388 41388u --- NO COMMENTS
F413890 413890u --- NO COMMENTS
F413891 413891u --- NO COMMENTS
F413892 413892u --- NO COMMENTS
F413893 413893u --- NO COMMENTS
F413894 413894u --- NO COMMENTS
F413895 413895u --- NO COMMENTS
F413896 413896u --- NO COMMENTS
F413897 413897u --- NO COMMENTS
F413898 413898u --- NO COMMENTS
F413899 413899u --- NO COMMENTS
F41389 41389u --- NO COMMENTS
F413900 413900u --- NO COMMENTS
F413901 413901u --- NO COMMENTS
F413902 413902u --- NO COMMENTS
F413903 413903u --- NO COMMENTS
F41393 41393u --- NO COMMENTS
F41394 41394u --- NO COMMENTS
F41395 41395u --- NO COMMENTS
F41396 41396u --- NO COMMENTS
F41397 41397u --- NO COMMENTS
F41398 41398u --- NO COMMENTS
F41399 41399u --- NO COMMENTS
F0413 413u --- NO COMMENTS
F41402 41402u --- NO COMMENTS
F41403 41403u --- NO COMMENTS
F41404 41404u --- NO COMMENTS
F41405 41405u --- NO COMMENTS
F41406 41406u --- NO COMMENTS
F41407 41407u --- NO COMMENTS
F41408 41408u --- NO COMMENTS
F41409 41409u --- NO COMMENTS
F41410 41410u --- NO COMMENTS
F41411 41411u --- NO COMMENTS
F41412 41412u --- NO COMMENTS
F41413 41413u --- NO COMMENTS
F41418 41418u --- NO COMMENTS
F41419 41419u --- NO COMMENTS
F41420 41420u --- NO COMMENTS
F41421 41421u --- NO COMMENTS
F41424 41424u --- NO COMMENTS
F41425 41425u --- NO COMMENTS
F41426 41426u --- NO COMMENTS
F41427 41427u --- NO COMMENTS
F41428 41428u --- NO COMMENTS
F41429 41429u --- NO COMMENTS
F41430 41430u --- NO COMMENTS
F41431 41431u --- NO COMMENTS
F41433 41433u --- NO COMMENTS
F41434 41434u --- NO COMMENTS
F41435 41435u --- NO COMMENTS
F41436 41436u --- NO COMMENTS
F41437 41437u --- NO COMMENTS
F41441 41441u --- NO COMMENTS
F41442 41442u --- NO COMMENTS
F41443 41443u --- NO COMMENTS
F41444 41444u --- NO COMMENTS
F41445 41445u --- NO COMMENTS
F41446 41446u --- NO COMMENTS
F41447 41447u --- NO COMMENTS
F41450 41450u --- NO COMMENTS
F41451 41451u --- NO COMMENTS
F41452 41452u --- NO COMMENTS
F41453 41453u --- NO COMMENTS
F41454 41454u --- NO COMMENTS
F41455 41455u --- NO COMMENTS
F41456 41456u --- NO COMMENTS
F41457 41457u --- NO COMMENTS
F41458 41458u --- NO COMMENTS
F41459 41459u --- NO COMMENTS
F41460 41460u --- NO COMMENTS
F41461 41461u --- NO COMMENTS
F41466 41466u --- NO COMMENTS
F41467 41467u --- NO COMMENTS
F41468 41468u --- NO COMMENTS
F41469 41469u --- NO COMMENTS
F41472 41472u --- NO COMMENTS
F41473 41473u --- NO COMMENTS
F41474 41474u --- NO COMMENTS
F41475 41475u --- NO COMMENTS
F41476 41476u --- NO COMMENTS
F41477 41477u --- NO COMMENTS
F41478 41478u --- NO COMMENTS
F41479 41479u --- NO COMMENTS
F41481 41481u --- NO COMMENTS
F41482 41482u --- NO COMMENTS
F41483 41483u --- NO COMMENTS
F41484 41484u --- NO COMMENTS
F41485 41485u --- NO COMMENTS
F41489 41489u --- NO COMMENTS
F41490 41490u --- NO COMMENTS
F41491 41491u --- NO COMMENTS
F41492 41492u --- NO COMMENTS
F41493 41493u --- NO COMMENTS
F41494 41494u --- NO COMMENTS
F41495 41495u --- NO COMMENTS
F41498 41498u --- NO COMMENTS
F41499 41499u --- NO COMMENTS
F0414 414u --- NO COMMENTS
F41500 41500u --- NO COMMENTS
F41501 41501u --- NO COMMENTS
F41502 41502u --- NO COMMENTS
F41503 41503u --- NO COMMENTS
F41504 41504u --- NO COMMENTS
F41505 41505u --- NO COMMENTS
F41506 41506u --- NO COMMENTS
F41508 41508u --- NO COMMENTS
F41509 41509u --- NO COMMENTS
F41510 41510u --- NO COMMENTS
F41511 41511u --- NO COMMENTS
F41512 41512u --- NO COMMENTS
F41516 41516u --- NO COMMENTS
F41517 41517u --- NO COMMENTS
F41518 41518u --- NO COMMENTS
F41519 41519u --- NO COMMENTS
F41520 41520u --- NO COMMENTS
F41521 41521u --- NO COMMENTS
F41522 41522u --- NO COMMENTS
F41525 41525u --- NO COMMENTS
F41526 41526u --- NO COMMENTS
F41527 41527u --- NO COMMENTS
F41528 41528u --- NO COMMENTS
F41529 41529u --- NO COMMENTS
F41530 41530u --- NO COMMENTS
F41531 41531u --- NO COMMENTS
F41532 41532u --- NO COMMENTS
F41533 41533u --- NO COMMENTS
F41535 41535u --- NO COMMENTS
F41536 41536u --- NO COMMENTS
F41537 41537u --- NO COMMENTS
F41538 41538u --- NO COMMENTS
F41539 41539u --- NO COMMENTS
F41543 41543u --- NO COMMENTS
F41544 41544u --- NO COMMENTS
F41545 41545u --- NO COMMENTS
F41546 41546u --- NO COMMENTS
F41547 41547u --- NO COMMENTS
F41548 41548u --- NO COMMENTS
F41549 41549u --- NO COMMENTS
F41552 41552u --- NO COMMENTS
F41553 41553u --- NO COMMENTS
F41554 41554u --- NO COMMENTS
F41555 41555u --- NO COMMENTS
F41556 41556u --- NO COMMENTS
F41557 41557u --- NO COMMENTS
F41558 41558u --- NO COMMENTS
F41559 41559u --- NO COMMENTS
F41560 41560u --- NO COMMENTS
F41562 41562u --- NO COMMENTS
F41563 41563u --- NO COMMENTS
F41564 41564u --- NO COMMENTS
F41565 41565u --- NO COMMENTS
F41566 41566u --- NO COMMENTS
F41570 41570u --- NO COMMENTS
F41571 41571u --- NO COMMENTS
F41572 41572u --- NO COMMENTS
F41573 41573u --- NO COMMENTS
F41574 41574u --- NO COMMENTS
F41575 41575u --- NO COMMENTS
F41576 41576u --- NO COMMENTS
F41579 41579u --- NO COMMENTS
F41580 41580u --- NO COMMENTS
F41581 41581u --- NO COMMENTS
F41582 41582u --- NO COMMENTS
F41583 41583u --- NO COMMENTS
F41584 41584u --- NO COMMENTS
F41585 41585u --- NO COMMENTS
F41586 41586u --- NO COMMENTS
F41587 41587u --- NO COMMENTS
F41588 41588u --- NO COMMENTS
F41589 41589u --- NO COMMENTS
F41590 41590u --- NO COMMENTS
F415944 415944u --- NO COMMENTS
F415945 415945u --- NO COMMENTS
F415946 415946u --- NO COMMENTS
F415947 415947u --- NO COMMENTS
F415948 415948u --- NO COMMENTS
F415949 415949u --- NO COMMENTS
F415950 415950u --- NO COMMENTS
F415951 415951u --- NO COMMENTS
F41595 41595u --- NO COMMENTS
F415960 415960u --- NO COMMENTS
F415961 415961u --- NO COMMENTS
F415962 415962u --- NO COMMENTS
F415963 415963u --- NO COMMENTS
F415964 415964u --- NO COMMENTS
F415965 415965u --- NO COMMENTS
F415966 415966u --- NO COMMENTS
F415967 415967u --- NO COMMENTS
F415968 415968u --- NO COMMENTS
F415969 415969u --- NO COMMENTS
F41596 41596u --- NO COMMENTS
F415970 415970u --- NO COMMENTS
F415971 415971u --- NO COMMENTS
F415972 415972u --- NO COMMENTS
F415973 415973u --- NO COMMENTS
F415974 415974u --- NO COMMENTS
F415975 415975u --- NO COMMENTS
F415976 415976u --- NO COMMENTS
F415977 415977u --- NO COMMENTS
F415978 415978u --- NO COMMENTS
F415979 415979u --- NO COMMENTS
F41597 41597u --- NO COMMENTS
F415980 415980u --- NO COMMENTS
F415981 415981u --- NO COMMENTS
F415982 415982u --- NO COMMENTS
F415983 415983u --- NO COMMENTS
F415984 415984u --- NO COMMENTS
F415985 415985u --- NO COMMENTS
F415986 415986u --- NO COMMENTS
F415987 415987u --- NO COMMENTS
F415988 415988u --- NO COMMENTS
F415989 415989u --- NO COMMENTS
F41598 41598u --- NO COMMENTS
F415990 415990u --- NO COMMENTS
F415991 415991u --- NO COMMENTS
F415992 415992u --- NO COMMENTS
F415993 415993u --- NO COMMENTS
F415994 415994u --- NO COMMENTS
F415995 415995u --- NO COMMENTS
F415996 415996u --- NO COMMENTS
F415997 415997u --- NO COMMENTS
F415998 415998u --- NO COMMENTS
F415999 415999u --- NO COMMENTS
F0415 415u --- NO COMMENTS
F41601 41601u --- NO COMMENTS
F416024 416024u --- NO COMMENTS
F416025 416025u --- NO COMMENTS
F416026 416026u --- NO COMMENTS
F416027 416027u --- NO COMMENTS
F416028 416028u --- NO COMMENTS
F416029 416029u --- NO COMMENTS
F41602 41602u --- NO COMMENTS
F416030 416030u --- NO COMMENTS
F416031 416031u --- NO COMMENTS
F416032 416032u --- NO COMMENTS
F416033 416033u --- NO COMMENTS
F416034 416034u --- NO COMMENTS
F416035 416035u --- NO COMMENTS
F416036 416036u --- NO COMMENTS
F416037 416037u --- NO COMMENTS
F416038 416038u --- NO COMMENTS
F416039 416039u --- NO COMMENTS
F41603 41603u --- NO COMMENTS
F41604 41604u --- NO COMMENTS
F41605 41605u --- NO COMMENTS
F41606 41606u --- NO COMMENTS
F41607 41607u --- NO COMMENTS
F41608 41608u --- NO COMMENTS
F41609 41609u --- NO COMMENTS
F41610 41610u --- NO COMMENTS
F416112 416112u --- NO COMMENTS
F416113 416113u --- NO COMMENTS
F416114 416114u --- NO COMMENTS
F416115 416115u --- NO COMMENTS
F416116 416116u --- NO COMMENTS
F416117 416117u --- NO COMMENTS
F416118 416118u --- NO COMMENTS
F416119 416119u --- NO COMMENTS
F41611 41611u --- NO COMMENTS
F416128 416128u --- NO COMMENTS
F416129 416129u --- NO COMMENTS
F416130 416130u --- NO COMMENTS
F416131 416131u --- NO COMMENTS
F416132 416132u --- NO COMMENTS
F416133 416133u --- NO COMMENTS
F416134 416134u --- NO COMMENTS
F416135 416135u --- NO COMMENTS
F416136 416136u --- NO COMMENTS
F416137 416137u --- NO COMMENTS
F416138 416138u --- NO COMMENTS
F416139 416139u --- NO COMMENTS
F416140 416140u --- NO COMMENTS
F416141 416141u --- NO COMMENTS
F416142 416142u --- NO COMMENTS
F416143 416143u --- NO COMMENTS
F416144 416144u --- NO COMMENTS
F416145 416145u --- NO COMMENTS
F416146 416146u --- NO COMMENTS
F416147 416147u --- NO COMMENTS
F416148 416148u --- NO COMMENTS
F416149 416149u --- NO COMMENTS
F416150 416150u --- NO COMMENTS
F416151 416151u --- NO COMMENTS
F416152 416152u --- NO COMMENTS
F416153 416153u --- NO COMMENTS
F416154 416154u --- NO COMMENTS
F416155 416155u --- NO COMMENTS
F416156 416156u --- NO COMMENTS
F416157 416157u --- NO COMMENTS
F416158 416158u --- NO COMMENTS
F416159 416159u --- NO COMMENTS
F416160 416160u --- NO COMMENTS
F416161 416161u --- NO COMMENTS
F416162 416162u --- NO COMMENTS
F416163 416163u --- NO COMMENTS
F416164 416164u --- NO COMMENTS
F416165 416165u --- NO COMMENTS
F416166 416166u --- NO COMMENTS
F416167 416167u --- NO COMMENTS
F41616 41616u --- NO COMMENTS
F41617 41617u --- NO COMMENTS
F41618 41618u --- NO COMMENTS
F416192 416192u --- NO COMMENTS
F416193 416193u --- NO COMMENTS
F416194 416194u --- NO COMMENTS
F416195 416195u --- NO COMMENTS
F416196 416196u --- NO COMMENTS
F416197 416197u --- NO COMMENTS
F416198 416198u --- NO COMMENTS
F416199 416199u --- NO COMMENTS
F41619 41619u --- NO COMMENTS
F416200 416200u --- NO COMMENTS
F416201 416201u --- NO COMMENTS
F416202 416202u --- NO COMMENTS
F416203 416203u --- NO COMMENTS
F416204 416204u --- NO COMMENTS
F416205 416205u --- NO COMMENTS
F416206 416206u --- NO COMMENTS
F416207 416207u --- NO COMMENTS
F41622 41622u --- NO COMMENTS
F41623 41623u --- NO COMMENTS
F41624 41624u --- NO COMMENTS
F41625 41625u --- NO COMMENTS
F41626 41626u --- NO COMMENTS
F41627 41627u --- NO COMMENTS
F416280 416280u --- NO COMMENTS
F416281 416281u --- NO COMMENTS
F416282 416282u --- NO COMMENTS
F416283 416283u --- NO COMMENTS
F416284 416284u --- NO COMMENTS
F416285 416285u --- NO COMMENTS
F416286 416286u --- NO COMMENTS
F416287 416287u --- NO COMMENTS
F41628 41628u --- NO COMMENTS
F416296 416296u --- NO COMMENTS
F416297 416297u --- NO COMMENTS
F416298 416298u --- NO COMMENTS
F416299 416299u --- NO COMMENTS
F41629 41629u --- NO COMMENTS
F416300 416300u --- NO COMMENTS
F416301 416301u --- NO COMMENTS
F416302 416302u --- NO COMMENTS
F416303 416303u --- NO COMMENTS
F416304 416304u --- NO COMMENTS
F416305 416305u --- NO COMMENTS
F416306 416306u --- NO COMMENTS
F416307 416307u --- NO COMMENTS
F416308 416308u --- NO COMMENTS
F416309 416309u --- NO COMMENTS
F41630 41630u --- NO COMMENTS
F416310 416310u --- NO COMMENTS
F416311 416311u --- NO COMMENTS
F416312 416312u --- NO COMMENTS
F416313 416313u --- NO COMMENTS
F416314 416314u --- NO COMMENTS
F416315 416315u --- NO COMMENTS
F416316 416316u --- NO COMMENTS
F416317 416317u --- NO COMMENTS
F416318 416318u --- NO COMMENTS
F416319 416319u --- NO COMMENTS
F41631 41631u --- NO COMMENTS
F416320 416320u --- NO COMMENTS
F416321 416321u --- NO COMMENTS
F416322 416322u --- NO COMMENTS
F416323 416323u --- NO COMMENTS
F416324 416324u --- NO COMMENTS
F416325 416325u --- NO COMMENTS
F416326 416326u --- NO COMMENTS
F416327 416327u --- NO COMMENTS
F416328 416328u --- NO COMMENTS
F416329 416329u --- NO COMMENTS
F41632 41632u --- NO COMMENTS
F416330 416330u --- NO COMMENTS
F416331 416331u --- NO COMMENTS
F416332 416332u --- NO COMMENTS
F416333 416333u --- NO COMMENTS
F416334 416334u --- NO COMMENTS
F416335 416335u --- NO COMMENTS
F416360 416360u --- NO COMMENTS
F416361 416361u --- NO COMMENTS
F416362 416362u --- NO COMMENTS
F416363 416363u --- NO COMMENTS
F416364 416364u --- NO COMMENTS
F416365 416365u --- NO COMMENTS
F416366 416366u --- NO COMMENTS
F416367 416367u --- NO COMMENTS
F416368 416368u --- NO COMMENTS
F416369 416369u --- NO COMMENTS
F416370 416370u --- NO COMMENTS
F416371 416371u --- NO COMMENTS
F416372 416372u --- NO COMMENTS
F416373 416373u --- NO COMMENTS
F416374 416374u --- NO COMMENTS
F416375 416375u --- NO COMMENTS
F41637 41637u --- NO COMMENTS
F41638 41638u --- NO COMMENTS
F41639 41639u --- NO COMMENTS
F41640 41640u --- NO COMMENTS
F41643 41643u --- NO COMMENTS
F416448 416448u --- NO COMMENTS
F416449 416449u --- NO COMMENTS
F41644 41644u --- NO COMMENTS
F416450 416450u --- NO COMMENTS
F416451 416451u --- NO COMMENTS
F416452 416452u --- NO COMMENTS
F416453 416453u --- NO COMMENTS
F416454 416454u --- NO COMMENTS
F416455 416455u --- NO COMMENTS
F41645 41645u --- NO COMMENTS
F416464 416464u --- NO COMMENTS
F416465 416465u --- NO COMMENTS
F416466 416466u --- NO COMMENTS
F416467 416467u --- NO COMMENTS
F416468 416468u --- NO COMMENTS
F416469 416469u --- NO COMMENTS
F41646 41646u --- NO COMMENTS
F416470 416470u --- NO COMMENTS
F416471 416471u --- NO COMMENTS
F416472 416472u --- NO COMMENTS
F416473 416473u --- NO COMMENTS
F416474 416474u --- NO COMMENTS
F416475 416475u --- NO COMMENTS
F416476 416476u --- NO COMMENTS
F416477 416477u --- NO COMMENTS
F416478 416478u --- NO COMMENTS
F416479 416479u --- NO COMMENTS
F41647 41647u --- NO COMMENTS
F416480 416480u --- NO COMMENTS
F416481 416481u --- NO COMMENTS
F416482 416482u --- NO COMMENTS
F416483 416483u --- NO COMMENTS
F416484 416484u --- NO COMMENTS
F416485 416485u --- NO COMMENTS
F416486 416486u --- NO COMMENTS
F416487 416487u --- NO COMMENTS
F416488 416488u --- NO COMMENTS
F416489 416489u --- NO COMMENTS
F41648 41648u --- NO COMMENTS
F416490 416490u --- NO COMMENTS
F416491 416491u --- NO COMMENTS
F416492 416492u --- NO COMMENTS
F416493 416493u --- NO COMMENTS
F416494 416494u --- NO COMMENTS
F416495 416495u --- NO COMMENTS
F416496 416496u --- NO COMMENTS
F416497 416497u --- NO COMMENTS
F416498 416498u --- NO COMMENTS
F416499 416499u --- NO COMMENTS
F41649 41649u --- NO COMMENTS
F416500 416500u --- NO COMMENTS
F416501 416501u --- NO COMMENTS
F416502 416502u --- NO COMMENTS
F416503 416503u --- NO COMMENTS
F41650 41650u --- NO COMMENTS
F41651 41651u --- NO COMMENTS
F416528 416528u --- NO COMMENTS
F416529 416529u --- NO COMMENTS
F41652 41652u --- NO COMMENTS
F416530 416530u --- NO COMMENTS
F416531 416531u --- NO COMMENTS
F416532 416532u --- NO COMMENTS
F416533 416533u --- NO COMMENTS
F416534 416534u --- NO COMMENTS
F416535 416535u --- NO COMMENTS
F416536 416536u --- NO COMMENTS
F416537 416537u --- NO COMMENTS
F416538 416538u --- NO COMMENTS
F416539 416539u --- NO COMMENTS
F41653 41653u --- NO COMMENTS
F416540 416540u --- NO COMMENTS
F416541 416541u --- NO COMMENTS
F416542 416542u --- NO COMMENTS
F416543 416543u --- NO COMMENTS
F41658 41658u --- NO COMMENTS
F41659 41659u --- NO COMMENTS
F41660 41660u --- NO COMMENTS
F416616 416616u --- NO COMMENTS
F416617 416617u --- NO COMMENTS
F416618 416618u --- NO COMMENTS
F416619 416619u --- NO COMMENTS
F41661 41661u --- NO COMMENTS
F416620 416620u --- NO COMMENTS
F416621 416621u --- NO COMMENTS
F416622 416622u --- NO COMMENTS
F416623 416623u --- NO COMMENTS
F416632 416632u --- NO COMMENTS
F416633 416633u --- NO COMMENTS
F416634 416634u --- NO COMMENTS
F416635 416635u --- NO COMMENTS
F416636 416636u --- NO COMMENTS
F416637 416637u --- NO COMMENTS
F416638 416638u --- NO COMMENTS
F416639 416639u --- NO COMMENTS
F416640 416640u --- NO COMMENTS
F416641 416641u --- NO COMMENTS
F416642 416642u --- NO COMMENTS
F416643 416643u --- NO COMMENTS
F416644 416644u --- NO COMMENTS
F416645 416645u --- NO COMMENTS
F416646 416646u --- NO COMMENTS
F416647 416647u --- NO COMMENTS
F416648 416648u --- NO COMMENTS
F416649 416649u --- NO COMMENTS
F41664 41664u --- NO COMMENTS
F416650 416650u --- NO COMMENTS
F416651 416651u --- NO COMMENTS
F416652 416652u --- NO COMMENTS
F416653 416653u --- NO COMMENTS
F416654 416654u --- NO COMMENTS
F416655 416655u --- NO COMMENTS
F416656 416656u --- NO COMMENTS
F416657 416657u --- NO COMMENTS
F416658 416658u --- NO COMMENTS
F416659 416659u --- NO COMMENTS
F41665 41665u --- NO COMMENTS
F416660 416660u --- NO COMMENTS
F416661 416661u --- NO COMMENTS
F416662 416662u --- NO COMMENTS
F416663 416663u --- NO COMMENTS
F416664 416664u --- NO COMMENTS
F416665 416665u --- NO COMMENTS
F416666 416666u --- NO COMMENTS
F416667 416667u --- NO COMMENTS
F416668 416668u --- NO COMMENTS
F416669 416669u --- NO COMMENTS
F41666 41666u --- NO COMMENTS
F416670 416670u --- NO COMMENTS
F416671 416671u --- NO COMMENTS
F41667 41667u --- NO COMMENTS
F41668 41668u --- NO COMMENTS
F416696 416696u --- NO COMMENTS
F416697 416697u --- NO COMMENTS
F416698 416698u --- NO COMMENTS
F416699 416699u --- NO COMMENTS
F41669 41669u --- NO COMMENTS
F416700 416700u --- NO COMMENTS
F416701 416701u --- NO COMMENTS
F416702 416702u --- NO COMMENTS
F416703 416703u --- NO COMMENTS
F416704 416704u --- NO COMMENTS
F416705 416705u --- NO COMMENTS
F416706 416706u --- NO COMMENTS
F416707 416707u --- NO COMMENTS
F416708 416708u --- NO COMMENTS
F416709 416709u --- NO COMMENTS
F41670 41670u --- NO COMMENTS
F416710 416710u --- NO COMMENTS
F416711 416711u --- NO COMMENTS
F41671 41671u --- NO COMMENTS
F41672 41672u --- NO COMMENTS
F41673 41673u --- NO COMMENTS
F41674 41674u --- NO COMMENTS
F416784 416784u --- NO COMMENTS
F416785 416785u --- NO COMMENTS
F416786 416786u --- NO COMMENTS
F416787 416787u --- NO COMMENTS
F416788 416788u --- NO COMMENTS
F416789 416789u --- NO COMMENTS
F416790 416790u --- NO COMMENTS
F416791 416791u --- NO COMMENTS
F41679 41679u --- NO COMMENTS
F416800 416800u --- NO COMMENTS
F416801 416801u --- NO COMMENTS
F416802 416802u --- NO COMMENTS
F416803 416803u --- NO COMMENTS
F416804 416804u --- NO COMMENTS
F416805 416805u --- NO COMMENTS
F416806 416806u --- NO COMMENTS
F416807 416807u --- NO COMMENTS
F416808 416808u --- NO COMMENTS
F416809 416809u --- NO COMMENTS
F41680 41680u --- NO COMMENTS
F416810 416810u --- NO COMMENTS
F416811 416811u --- NO COMMENTS
F416812 416812u --- NO COMMENTS
F416813 416813u --- NO COMMENTS
F416814 416814u --- NO COMMENTS
F416815 416815u --- NO COMMENTS
F416816 416816u --- NO COMMENTS
F416817 416817u --- NO COMMENTS
F416818 416818u --- NO COMMENTS
F416819 416819u --- NO COMMENTS
F41681 41681u --- NO COMMENTS
F416820 416820u --- NO COMMENTS
F416821 416821u --- NO COMMENTS
F416822 416822u --- NO COMMENTS
F416823 416823u --- NO COMMENTS
F416824 416824u --- NO COMMENTS
F416825 416825u --- NO COMMENTS
F416826 416826u --- NO COMMENTS
F416827 416827u --- NO COMMENTS
F416828 416828u --- NO COMMENTS
F416829 416829u --- NO COMMENTS
F41682 41682u --- NO COMMENTS
F416830 416830u --- NO COMMENTS
F416831 416831u --- NO COMMENTS
F416832 416832u --- NO COMMENTS
F416833 416833u --- NO COMMENTS
F416834 416834u --- NO COMMENTS
F416835 416835u --- NO COMMENTS
F416836 416836u --- NO COMMENTS
F416837 416837u --- NO COMMENTS
F416838 416838u --- NO COMMENTS
F416839 416839u --- NO COMMENTS
F41685 41685u --- NO COMMENTS
F416864 416864u --- NO COMMENTS
F416865 416865u --- NO COMMENTS
F416866 416866u --- NO COMMENTS
F416867 416867u --- NO COMMENTS
F416868 416868u --- NO COMMENTS
F416869 416869u --- NO COMMENTS
F41686 41686u --- NO COMMENTS
F416870 416870u --- NO COMMENTS
F416871 416871u --- NO COMMENTS
F416872 416872u --- NO COMMENTS
F416873 416873u --- NO COMMENTS
F416874 416874u --- NO COMMENTS
F416875 416875u --- NO COMMENTS
F416876 416876u --- NO COMMENTS
F416877 416877u --- NO COMMENTS
F416878 416878u --- NO COMMENTS
F416879 416879u --- NO COMMENTS
F41687 41687u --- NO COMMENTS
F41688 41688u --- NO COMMENTS
F41689 41689u --- NO COMMENTS
F41690 41690u --- NO COMMENTS
F41691 41691u --- NO COMMENTS
F41692 41692u --- NO COMMENTS
F41693 41693u --- NO COMMENTS
F41694 41694u --- NO COMMENTS
F416952 416952u --- NO COMMENTS
F416953 416953u --- NO COMMENTS
F416954 416954u --- NO COMMENTS
F416955 416955u --- NO COMMENTS
F416956 416956u --- NO COMMENTS
F416957 416957u --- NO COMMENTS
F416958 416958u --- NO COMMENTS
F416959 416959u --- NO COMMENTS
F41695 41695u --- NO COMMENTS
F416968 416968u --- NO COMMENTS
F416969 416969u --- NO COMMENTS
F416970 416970u --- NO COMMENTS
F416971 416971u --- NO COMMENTS
F416972 416972u --- NO COMMENTS
F416973 416973u --- NO COMMENTS
F416974 416974u --- NO COMMENTS
F416975 416975u --- NO COMMENTS
F416976 416976u --- NO COMMENTS
F416977 416977u --- NO COMMENTS
F416978 416978u --- NO COMMENTS
F416979 416979u --- NO COMMENTS
F416980 416980u --- NO COMMENTS
F416981 416981u --- NO COMMENTS
F416982 416982u --- NO COMMENTS
F416983 416983u --- NO COMMENTS
F416984 416984u --- NO COMMENTS
F416985 416985u --- NO COMMENTS
F416986 416986u --- NO COMMENTS
F416987 416987u --- NO COMMENTS
F416988 416988u --- NO COMMENTS
F416989 416989u --- NO COMMENTS
F416990 416990u --- NO COMMENTS
F416991 416991u --- NO COMMENTS
F416992 416992u --- NO COMMENTS
F416993 416993u --- NO COMMENTS
F416994 416994u --- NO COMMENTS
F416995 416995u --- NO COMMENTS
F416996 416996u --- NO COMMENTS
F416997 416997u --- NO COMMENTS
F416998 416998u --- NO COMMENTS
F416999 416999u --- NO COMMENTS
F0416 416u --- NO COMMENTS
F417000 417000u --- NO COMMENTS
F417001 417001u --- NO COMMENTS
F417002 417002u --- NO COMMENTS
F417003 417003u --- NO COMMENTS
F417004 417004u --- NO COMMENTS
F417005 417005u --- NO COMMENTS
F417006 417006u --- NO COMMENTS
F417007 417007u --- NO COMMENTS
F41700 41700u --- NO COMMENTS
F41701 41701u --- NO COMMENTS
F41702 41702u --- NO COMMENTS
F417032 417032u --- NO COMMENTS
F417033 417033u --- NO COMMENTS
F417034 417034u --- NO COMMENTS
F417035 417035u --- NO COMMENTS
F417036 417036u --- NO COMMENTS
F417037 417037u --- NO COMMENTS
F417038 417038u --- NO COMMENTS
F417039 417039u --- NO COMMENTS
F41703 41703u --- NO COMMENTS
F417040 417040u --- NO COMMENTS
F417041 417041u --- NO COMMENTS
F417042 417042u --- NO COMMENTS
F417043 417043u --- NO COMMENTS
F417044 417044u --- NO COMMENTS
F417045 417045u --- NO COMMENTS
F417046 417046u --- NO COMMENTS
F417047 417047u --- NO COMMENTS
F41706 41706u --- NO COMMENTS
F41707 41707u --- NO COMMENTS
F41708 41708u --- NO COMMENTS
F41709 41709u --- NO COMMENTS
F41710 41710u --- NO COMMENTS
F41711 41711u --- NO COMMENTS
F417120 417120u --- NO COMMENTS
F417121 417121u --- NO COMMENTS
F417122 417122u --- NO COMMENTS
F417123 417123u --- NO COMMENTS
F417124 417124u --- NO COMMENTS
F417125 417125u --- NO COMMENTS
F417126 417126u --- NO COMMENTS
F417127 417127u --- NO COMMENTS
F41712 41712u --- NO COMMENTS
F417136 417136u --- NO COMMENTS
F417137 417137u --- NO COMMENTS
F417138 417138u --- NO COMMENTS
F417139 417139u --- NO COMMENTS
F41713 41713u --- NO COMMENTS
F417140 417140u --- NO COMMENTS
F417141 417141u --- NO COMMENTS
F417142 417142u --- NO COMMENTS
F417143 417143u --- NO COMMENTS
F417144 417144u --- NO COMMENTS
F417145 417145u --- NO COMMENTS
F417146 417146u --- NO COMMENTS
F417147 417147u --- NO COMMENTS
F417148 417148u --- NO COMMENTS
F417149 417149u --- NO COMMENTS
F41714 41714u --- NO COMMENTS
F417150 417150u --- NO COMMENTS
F417151 417151u --- NO COMMENTS
F417152 417152u --- NO COMMENTS
F417153 417153u --- NO COMMENTS
F417154 417154u --- NO COMMENTS
F417155 417155u --- NO COMMENTS
F417156 417156u --- NO COMMENTS
F417157 417157u --- NO COMMENTS
F417158 417158u --- NO COMMENTS
F417159 417159u --- NO COMMENTS
F41715 41715u --- NO COMMENTS
F417160 417160u --- NO COMMENTS
F417161 417161u --- NO COMMENTS
F417162 417162u --- NO COMMENTS
F417163 417163u --- NO COMMENTS
F417164 417164u --- NO COMMENTS
F417165 417165u --- NO COMMENTS
F417166 417166u --- NO COMMENTS
F417167 417167u --- NO COMMENTS
F417168 417168u --- NO COMMENTS
F417169 417169u --- NO COMMENTS
F41716 41716u --- NO COMMENTS
F417170 417170u --- NO COMMENTS
F417171 417171u --- NO COMMENTS
F417172 417172u --- NO COMMENTS
F417173 417173u --- NO COMMENTS
F417174 417174u --- NO COMMENTS
F417175 417175u --- NO COMMENTS
F417200 417200u --- NO COMMENTS
F417201 417201u --- NO COMMENTS
F417202 417202u --- NO COMMENTS
F417203 417203u --- NO COMMENTS
F417204 417204u --- NO COMMENTS
F417205 417205u --- NO COMMENTS
F417206 417206u --- NO COMMENTS
F417207 417207u --- NO COMMENTS
F417208 417208u --- NO COMMENTS
F417209 417209u --- NO COMMENTS
F417210 417210u --- NO COMMENTS
F417211 417211u --- NO COMMENTS
F417212 417212u --- NO COMMENTS
F417213 417213u --- NO COMMENTS
F417214 417214u --- NO COMMENTS
F417215 417215u --- NO COMMENTS
F41721 41721u --- NO COMMENTS
F41722 41722u --- NO COMMENTS
F41723 41723u --- NO COMMENTS
F41724 41724u --- NO COMMENTS
F41727 41727u --- NO COMMENTS
F417288 417288u --- NO COMMENTS
F417289 417289u --- NO COMMENTS
F41728 41728u --- NO COMMENTS
F417290 417290u --- NO COMMENTS
F417291 417291u --- NO COMMENTS
F417292 417292u --- NO COMMENTS
F417293 417293u --- NO COMMENTS
F417294 417294u --- NO COMMENTS
F417295 417295u --- NO COMMENTS
F41729 41729u --- NO COMMENTS
F417304 417304u --- NO COMMENTS
F417305 417305u --- NO COMMENTS
F417306 417306u --- NO COMMENTS
F417307 417307u --- NO COMMENTS
F417308 417308u --- NO COMMENTS
F417309 417309u --- NO COMMENTS
F41730 41730u --- NO COMMENTS
F417310 417310u --- NO COMMENTS
F417311 417311u --- NO COMMENTS
F417312 417312u --- NO COMMENTS
F417313 417313u --- NO COMMENTS
F417314 417314u --- NO COMMENTS
F417315 417315u --- NO COMMENTS
F417316 417316u --- NO COMMENTS
F417317 417317u --- NO COMMENTS
F417318 417318u --- NO COMMENTS
F417319 417319u --- NO COMMENTS
F41731 41731u --- NO COMMENTS
F417320 417320u --- NO COMMENTS
F417321 417321u --- NO COMMENTS
F417322 417322u --- NO COMMENTS
F417323 417323u --- NO COMMENTS
F417324 417324u --- NO COMMENTS
F417325 417325u --- NO COMMENTS
F417326 417326u --- NO COMMENTS
F417327 417327u --- NO COMMENTS
F417328 417328u --- NO COMMENTS
F417329 417329u --- NO COMMENTS
F41732 41732u --- NO COMMENTS
F417330 417330u --- NO COMMENTS
F417331 417331u --- NO COMMENTS
F417332 417332u --- NO COMMENTS
F417333 417333u --- NO COMMENTS
F417334 417334u --- NO COMMENTS
F417335 417335u --- NO COMMENTS
F417336 417336u --- NO COMMENTS
F417337 417337u --- NO COMMENTS
F417338 417338u --- NO COMMENTS
F417339 417339u --- NO COMMENTS
F41733 41733u --- NO COMMENTS
F417340 417340u --- NO COMMENTS
F417341 417341u --- NO COMMENTS
F417342 417342u --- NO COMMENTS
F417343 417343u --- NO COMMENTS
F41734 41734u --- NO COMMENTS
F41735 41735u --- NO COMMENTS
F417368 417368u --- NO COMMENTS
F417369 417369u --- NO COMMENTS
F41736 41736u --- NO COMMENTS
F417370 417370u --- NO COMMENTS
F417371 417371u --- NO COMMENTS
F417372 417372u --- NO COMMENTS
F417373 417373u --- NO COMMENTS
F417374 417374u --- NO COMMENTS
F417375 417375u --- NO COMMENTS
F417376 417376u --- NO COMMENTS
F417377 417377u --- NO COMMENTS
F417378 417378u --- NO COMMENTS
F417379 417379u --- NO COMMENTS
F41737 41737u --- NO COMMENTS
F417380 417380u --- NO COMMENTS
F417381 417381u --- NO COMMENTS
F417382 417382u --- NO COMMENTS
F417383 417383u --- NO COMMENTS
F41742 41742u --- NO COMMENTS
F41743 41743u --- NO COMMENTS
F41744 41744u --- NO COMMENTS
F417456 417456u --- NO COMMENTS
F417457 417457u --- NO COMMENTS
F417458 417458u --- NO COMMENTS
F417459 417459u --- NO COMMENTS
F41745 41745u --- NO COMMENTS
F417460 417460u --- NO COMMENTS
F417461 417461u --- NO COMMENTS
F417462 417462u --- NO COMMENTS
F417463 417463u --- NO COMMENTS
F417472 417472u --- NO COMMENTS
F417473 417473u --- NO COMMENTS
F417474 417474u --- NO COMMENTS
F417475 417475u --- NO COMMENTS
F417476 417476u --- NO COMMENTS
F417477 417477u --- NO COMMENTS
F417478 417478u --- NO COMMENTS
F417479 417479u --- NO COMMENTS
F417480 417480u --- NO COMMENTS
F417481 417481u --- NO COMMENTS
F417482 417482u --- NO COMMENTS
F417483 417483u --- NO COMMENTS
F417484 417484u --- NO COMMENTS
F417485 417485u --- NO COMMENTS
F417486 417486u --- NO COMMENTS
F417487 417487u --- NO COMMENTS
F417488 417488u --- NO COMMENTS
F417489 417489u --- NO COMMENTS
F41748 41748u --- NO COMMENTS
F417490 417490u --- NO COMMENTS
F417491 417491u --- NO COMMENTS
F417492 417492u --- NO COMMENTS
F417493 417493u --- NO COMMENTS
F417494 417494u --- NO COMMENTS
F417495 417495u --- NO COMMENTS
F417496 417496u --- NO COMMENTS
F417497 417497u --- NO COMMENTS
F417498 417498u --- NO COMMENTS
F417499 417499u --- NO COMMENTS
F41749 41749u --- NO COMMENTS
F417500 417500u --- NO COMMENTS
F417501 417501u --- NO COMMENTS
F417502 417502u --- NO COMMENTS
F417503 417503u --- NO COMMENTS
F417504 417504u --- NO COMMENTS
F417505 417505u --- NO COMMENTS
F417506 417506u --- NO COMMENTS
F417507 417507u --- NO COMMENTS
F417508 417508u --- NO COMMENTS
F417509 417509u --- NO COMMENTS
F41750 41750u --- NO COMMENTS
F417510 417510u --- NO COMMENTS
F417511 417511u --- NO COMMENTS
F41751 41751u --- NO COMMENTS
F41752 41752u --- NO COMMENTS
F417536 417536u --- NO COMMENTS
F417537 417537u --- NO COMMENTS
F417538 417538u --- NO COMMENTS
F417539 417539u --- NO COMMENTS
F41753 41753u --- NO COMMENTS
F417540 417540u --- NO COMMENTS
F417541 417541u --- NO COMMENTS
F417542 417542u --- NO COMMENTS
F417543 417543u --- NO COMMENTS
F417544 417544u --- NO COMMENTS
F417545 417545u --- NO COMMENTS
F417546 417546u --- NO COMMENTS
F417547 417547u --- NO COMMENTS
F417548 417548u --- NO COMMENTS
F417549 417549u --- NO COMMENTS
F41754 41754u --- NO COMMENTS
F417550 417550u --- NO COMMENTS
F417551 417551u --- NO COMMENTS
F41755 41755u --- NO COMMENTS
F41756 41756u --- NO COMMENTS
F41757 41757u --- NO COMMENTS
F41758 41758u --- NO COMMENTS
F417624 417624u --- NO COMMENTS
F417625 417625u --- NO COMMENTS
F417626 417626u --- NO COMMENTS
F417627 417627u --- NO COMMENTS
F417628 417628u --- NO COMMENTS
F417629 417629u --- NO COMMENTS
F417630 417630u --- NO COMMENTS
F417631 417631u --- NO COMMENTS
F41763 41763u --- NO COMMENTS
F417640 417640u --- NO COMMENTS
F417641 417641u --- NO COMMENTS
F417642 417642u --- NO COMMENTS
F417643 417643u --- NO COMMENTS
F417644 417644u --- NO COMMENTS
F417645 417645u --- NO COMMENTS
F417646 417646u --- NO COMMENTS
F417647 417647u --- NO COMMENTS
F417648 417648u --- NO COMMENTS
F417649 417649u --- NO COMMENTS
F41764 41764u --- NO COMMENTS
F417650 417650u --- NO COMMENTS
F417651 417651u --- NO COMMENTS
F417652 417652u --- NO COMMENTS
F417653 417653u --- NO COMMENTS
F417654 417654u --- NO COMMENTS
F417655 417655u --- NO COMMENTS
F417656 417656u --- NO COMMENTS
F417657 417657u --- NO COMMENTS
F417658 417658u --- NO COMMENTS
F417659 417659u --- NO COMMENTS
F41765 41765u --- NO COMMENTS
F417660 417660u --- NO COMMENTS
F417661 417661u --- NO COMMENTS
F417662 417662u --- NO COMMENTS
F417663 417663u --- NO COMMENTS
F417664 417664u --- NO COMMENTS
F417665 417665u --- NO COMMENTS
F417666 417666u --- NO COMMENTS
F417667 417667u --- NO COMMENTS
F417668 417668u --- NO COMMENTS
F417669 417669u --- NO COMMENTS
F41766 41766u --- NO COMMENTS
F417670 417670u --- NO COMMENTS
F417671 417671u --- NO COMMENTS
F417672 417672u --- NO COMMENTS
F417673 417673u --- NO COMMENTS
F417674 417674u --- NO COMMENTS
F417675 417675u --- NO COMMENTS
F417676 417676u --- NO COMMENTS
F417677 417677u --- NO COMMENTS
F417678 417678u --- NO COMMENTS
F417679 417679u --- NO COMMENTS
F41769 41769u --- NO COMMENTS
F417704 417704u --- NO COMMENTS
F417705 417705u --- NO COMMENTS
F417706 417706u --- NO COMMENTS
F417707 417707u --- NO COMMENTS
F417708 417708u --- NO COMMENTS
F417709 417709u --- NO COMMENTS
F41770 41770u --- NO COMMENTS
F417710 417710u --- NO COMMENTS
F417711 417711u --- NO COMMENTS
F417712 417712u --- NO COMMENTS
F417713 417713u --- NO COMMENTS
F417714 417714u --- NO COMMENTS
F417715 417715u --- NO COMMENTS
F417716 417716u --- NO COMMENTS
F417717 417717u --- NO COMMENTS
F417718 417718u --- NO COMMENTS
F417719 417719u --- NO COMMENTS
F41771 41771u --- NO COMMENTS
F41772 41772u --- NO COMMENTS
F41773 41773u --- NO COMMENTS
F41774 41774u --- NO COMMENTS
F41775 41775u --- NO COMMENTS
F41776 41776u --- NO COMMENTS
F41777 41777u --- NO COMMENTS
F41778 41778u --- NO COMMENTS
F417792 417792u --- NO COMMENTS
F417793 417793u --- NO COMMENTS
F417794 417794u --- NO COMMENTS
F417795 417795u --- NO COMMENTS
F417796 417796u --- NO COMMENTS
F417797 417797u --- NO COMMENTS
F417798 417798u --- NO COMMENTS
F417799 417799u --- NO COMMENTS
F41779 41779u --- NO COMMENTS
F417808 417808u --- NO COMMENTS
F417809 417809u --- NO COMMENTS
F417810 417810u --- NO COMMENTS
F417811 417811u --- NO COMMENTS
F417812 417812u --- NO COMMENTS
F417813 417813u --- NO COMMENTS
F417814 417814u --- NO COMMENTS
F417815 417815u --- NO COMMENTS
F417816 417816u --- NO COMMENTS
F417817 417817u --- NO COMMENTS
F417818 417818u --- NO COMMENTS
F417819 417819u --- NO COMMENTS
F417820 417820u --- NO COMMENTS
F417821 417821u --- NO COMMENTS
F417822 417822u --- NO COMMENTS
F417823 417823u --- NO COMMENTS
F417824 417824u --- NO COMMENTS
F417825 417825u --- NO COMMENTS
F417826 417826u --- NO COMMENTS
F417827 417827u --- NO COMMENTS
F417828 417828u --- NO COMMENTS
F417829 417829u --- NO COMMENTS
F417830 417830u --- NO COMMENTS
F417831 417831u --- NO COMMENTS
F417832 417832u --- NO COMMENTS
F417833 417833u --- NO COMMENTS
F417834 417834u --- NO COMMENTS
F417835 417835u --- NO COMMENTS
F417836 417836u --- NO COMMENTS
F417837 417837u --- NO COMMENTS
F417838 417838u --- NO COMMENTS
F417839 417839u --- NO COMMENTS
F417840 417840u --- NO COMMENTS
F417841 417841u --- NO COMMENTS
F417842 417842u --- NO COMMENTS
F417843 417843u --- NO COMMENTS
F417844 417844u --- NO COMMENTS
F417845 417845u --- NO COMMENTS
F417846 417846u --- NO COMMENTS
F417847 417847u --- NO COMMENTS
F41784 41784u --- NO COMMENTS
F41785 41785u --- NO COMMENTS
F41786 41786u --- NO COMMENTS
F417872 417872u --- NO COMMENTS
F417873 417873u --- NO COMMENTS
F417874 417874u --- NO COMMENTS
F417875 417875u --- NO COMMENTS
F417876 417876u --- NO COMMENTS
F417877 417877u --- NO COMMENTS
F417878 417878u --- NO COMMENTS
F417879 417879u --- NO COMMENTS
F41787 41787u --- NO COMMENTS
F417880 417880u --- NO COMMENTS
F417881 417881u --- NO COMMENTS
F417882 417882u --- NO COMMENTS
F417883 417883u --- NO COMMENTS
F417884 417884u --- NO COMMENTS
F417885 417885u --- NO COMMENTS
F417886 417886u --- NO COMMENTS
F417887 417887u --- NO COMMENTS
F41790 41790u --- NO COMMENTS
F41791 41791u --- NO COMMENTS
F41792 41792u --- NO COMMENTS
F41793 41793u --- NO COMMENTS
F41794 41794u --- NO COMMENTS
F41795 41795u --- NO COMMENTS
F417960 417960u --- NO COMMENTS
F417961 417961u --- NO COMMENTS
F417962 417962u --- NO COMMENTS
F417963 417963u --- NO COMMENTS
F417964 417964u --- NO COMMENTS
F417965 417965u --- NO COMMENTS
F417966 417966u --- NO COMMENTS
F417967 417967u --- NO COMMENTS
F41796 41796u --- NO COMMENTS
F417976 417976u --- NO COMMENTS
F417977 417977u --- NO COMMENTS
F417978 417978u --- NO COMMENTS
F417979 417979u --- NO COMMENTS
F41797 41797u --- NO COMMENTS
F417980 417980u --- NO COMMENTS
F417981 417981u --- NO COMMENTS
F417982 417982u --- NO COMMENTS
F417983 417983u --- NO COMMENTS
F417984 417984u --- NO COMMENTS
F417985 417985u --- NO COMMENTS
F417986 417986u --- NO COMMENTS
F417987 417987u --- NO COMMENTS
F417988 417988u --- NO COMMENTS
F417989 417989u --- NO COMMENTS
F41798 41798u --- NO COMMENTS
F417990 417990u --- NO COMMENTS
F417991 417991u --- NO COMMENTS
F417992 417992u --- NO COMMENTS
F417993 417993u --- NO COMMENTS
F417994 417994u --- NO COMMENTS
F417995 417995u --- NO COMMENTS
F417996 417996u --- NO COMMENTS
F417997 417997u --- NO COMMENTS
F417998 417998u --- NO COMMENTS
F417999 417999u --- NO COMMENTS
F41799 41799u --- NO COMMENTS
F418000 418000u --- NO COMMENTS
F418001 418001u --- NO COMMENTS
F418002 418002u --- NO COMMENTS
F418003 418003u --- NO COMMENTS
F418004 418004u --- NO COMMENTS
F418005 418005u --- NO COMMENTS
F418006 418006u --- NO COMMENTS
F418007 418007u --- NO COMMENTS
F418008 418008u --- NO COMMENTS
F418009 418009u --- NO COMMENTS
F41800 41800u --- NO COMMENTS
F418010 418010u --- NO COMMENTS
F418011 418011u --- NO COMMENTS
F418012 418012u --- NO COMMENTS
F418013 418013u --- NO COMMENTS
F418014 418014u --- NO COMMENTS
F418015 418015u --- NO COMMENTS
F418040 418040u --- NO COMMENTS
F418041 418041u --- NO COMMENTS
F418042 418042u --- NO COMMENTS
F418043 418043u --- NO COMMENTS
F418044 418044u --- NO COMMENTS
F418045 418045u --- NO COMMENTS
F418046 418046u --- NO COMMENTS
F418047 418047u --- NO COMMENTS
F418048 418048u --- NO COMMENTS
F418049 418049u --- NO COMMENTS
F418050 418050u --- NO COMMENTS
F418051 418051u --- NO COMMENTS
F418052 418052u --- NO COMMENTS
F418053 418053u --- NO COMMENTS
F418054 418054u --- NO COMMENTS
F418055 418055u --- NO COMMENTS
F41805 41805u --- NO COMMENTS
F41806 41806u --- NO COMMENTS
F41807 41807u --- NO COMMENTS
F41808 41808u --- NO COMMENTS
F41811 41811u --- NO COMMENTS
F418128 418128u --- NO COMMENTS
F418129 418129u --- NO COMMENTS
F41812 41812u --- NO COMMENTS
F418130 418130u --- NO COMMENTS
F418131 418131u --- NO COMMENTS
F418132 418132u --- NO COMMENTS
F418133 418133u --- NO COMMENTS
F418134 418134u --- NO COMMENTS
F418135 418135u --- NO COMMENTS
F41813 41813u --- NO COMMENTS
F418144 418144u --- NO COMMENTS
F418145 418145u --- NO COMMENTS
F418146 418146u --- NO COMMENTS
F418147 418147u --- NO COMMENTS
F418148 418148u --- NO COMMENTS
F418149 418149u --- NO COMMENTS
F41814 41814u --- NO COMMENTS
F418150 418150u --- NO COMMENTS
F418151 418151u --- NO COMMENTS
F418152 418152u --- NO COMMENTS
F418153 418153u --- NO COMMENTS
F418154 418154u --- NO COMMENTS
F418155 418155u --- NO COMMENTS
F418156 418156u --- NO COMMENTS
F418157 418157u --- NO COMMENTS
F418158 418158u --- NO COMMENTS
F418159 418159u --- NO COMMENTS
F41815 41815u --- NO COMMENTS
F418160 418160u --- NO COMMENTS
F418161 418161u --- NO COMMENTS
F418162 418162u --- NO COMMENTS
F418163 418163u --- NO COMMENTS
F418164 418164u --- NO COMMENTS
F418165 418165u --- NO COMMENTS
F418166 418166u --- NO COMMENTS
F418167 418167u --- NO COMMENTS
F418168 418168u --- NO COMMENTS
F418169 418169u --- NO COMMENTS
F41816 41816u --- NO COMMENTS
F418170 418170u --- NO COMMENTS
F418171 418171u --- NO COMMENTS
F418172 418172u --- NO COMMENTS
F418173 418173u --- NO COMMENTS
F418174 418174u --- NO COMMENTS
F418175 418175u --- NO COMMENTS
F418176 418176u --- NO COMMENTS
F418177 418177u --- NO COMMENTS
F418178 418178u --- NO COMMENTS
F418179 418179u --- NO COMMENTS
F41817 41817u --- NO COMMENTS
F418180 418180u --- NO COMMENTS
F418181 418181u --- NO COMMENTS
F418182 418182u --- NO COMMENTS
F418183 418183u --- NO COMMENTS
F41818 41818u --- NO COMMENTS
F41819 41819u --- NO COMMENTS
F418208 418208u --- NO COMMENTS
F418209 418209u --- NO COMMENTS
F41820 41820u --- NO COMMENTS
F418210 418210u --- NO COMMENTS
F418211 418211u --- NO COMMENTS
F418212 418212u --- NO COMMENTS
F418213 418213u --- NO COMMENTS
F418214 418214u --- NO COMMENTS
F418215 418215u --- NO COMMENTS
F418216 418216u --- NO COMMENTS
F418217 418217u --- NO COMMENTS
F418218 418218u --- NO COMMENTS
F418219 418219u --- NO COMMENTS
F41821 41821u --- NO COMMENTS
F418220 418220u --- NO COMMENTS
F418221 418221u --- NO COMMENTS
F418222 418222u --- NO COMMENTS
F418223 418223u --- NO COMMENTS
F41826 41826u --- NO COMMENTS
F41827 41827u --- NO COMMENTS
F41828 41828u --- NO COMMENTS
F418296 418296u --- NO COMMENTS
F418297 418297u --- NO COMMENTS
F418298 418298u --- NO COMMENTS
F418299 418299u --- NO COMMENTS
F41829 41829u --- NO COMMENTS
F418300 418300u --- NO COMMENTS
F418301 418301u --- NO COMMENTS
F418302 418302u --- NO COMMENTS
F418303 418303u --- NO COMMENTS
F418312 418312u --- NO COMMENTS
F418313 418313u --- NO COMMENTS
F418314 418314u --- NO COMMENTS
F418315 418315u --- NO COMMENTS
F418316 418316u --- NO COMMENTS
F418317 418317u --- NO COMMENTS
F418318 418318u --- NO COMMENTS
F418319 418319u --- NO COMMENTS
F418320 418320u --- NO COMMENTS
F418321 418321u --- NO COMMENTS
F418322 418322u --- NO COMMENTS
F418323 418323u --- NO COMMENTS
F418324 418324u --- NO COMMENTS
F418325 418325u --- NO COMMENTS
F418326 418326u --- NO COMMENTS
F418327 418327u --- NO COMMENTS
F418328 418328u --- NO COMMENTS
F418329 418329u --- NO COMMENTS
F41832 41832u --- NO COMMENTS
F418330 418330u --- NO COMMENTS
F418331 418331u --- NO COMMENTS
F418332 418332u --- NO COMMENTS
F418333 418333u --- NO COMMENTS
F418334 418334u --- NO COMMENTS
F418335 418335u --- NO COMMENTS
F418336 418336u --- NO COMMENTS
F418337 418337u --- NO COMMENTS
F418338 418338u --- NO COMMENTS
F418339 418339u --- NO COMMENTS
F41833 41833u --- NO COMMENTS
F418340 418340u --- NO COMMENTS
F418341 418341u --- NO COMMENTS
F418342 418342u --- NO COMMENTS
F418343 418343u --- NO COMMENTS
F418344 418344u --- NO COMMENTS
F418345 418345u --- NO COMMENTS
F418346 418346u --- NO COMMENTS
F418347 418347u --- NO COMMENTS
F418348 418348u --- NO COMMENTS
F418349 418349u --- NO COMMENTS
F41834 41834u --- NO COMMENTS
F418350 418350u --- NO COMMENTS
F418351 418351u --- NO COMMENTS
F41835 41835u --- NO COMMENTS
F41836 41836u --- NO COMMENTS
F418376 418376u --- NO COMMENTS
F418377 418377u --- NO COMMENTS
F418378 418378u --- NO COMMENTS
F418379 418379u --- NO COMMENTS
F41837 41837u --- NO COMMENTS
F418380 418380u --- NO COMMENTS
F418381 418381u --- NO COMMENTS
F418382 418382u --- NO COMMENTS
F418383 418383u --- NO COMMENTS
F418384 418384u --- NO COMMENTS
F418385 418385u --- NO COMMENTS
F418386 418386u --- NO COMMENTS
F418387 418387u --- NO COMMENTS
F418388 418388u --- NO COMMENTS
F418389 418389u --- NO COMMENTS
F41838 41838u --- NO COMMENTS
F418390 418390u --- NO COMMENTS
F418391 418391u --- NO COMMENTS
F41839 41839u --- NO COMMENTS
F41840 41840u --- NO COMMENTS
F41841 41841u --- NO COMMENTS
F41842 41842u --- NO COMMENTS
F418464 418464u --- NO COMMENTS
F418465 418465u --- NO COMMENTS
F418466 418466u --- NO COMMENTS
F418467 418467u --- NO COMMENTS
F418468 418468u --- NO COMMENTS
F418469 418469u --- NO COMMENTS
F418470 418470u --- NO COMMENTS
F418471 418471u --- NO COMMENTS
F41847 41847u --- NO COMMENTS
F418480 418480u --- NO COMMENTS
F418481 418481u --- NO COMMENTS
F418482 418482u --- NO COMMENTS
F418483 418483u --- NO COMMENTS
F418484 418484u --- NO COMMENTS
F418485 418485u --- NO COMMENTS
F418486 418486u --- NO COMMENTS
F418487 418487u --- NO COMMENTS
F418488 418488u --- NO COMMENTS
F418489 418489u --- NO COMMENTS
F41848 41848u --- NO COMMENTS
F418490 418490u --- NO COMMENTS
F418491 418491u --- NO COMMENTS
F418492 418492u --- NO COMMENTS
F418493 418493u --- NO COMMENTS
F418494 418494u --- NO COMMENTS
F418495 418495u --- NO COMMENTS
F418496 418496u --- NO COMMENTS
F418497 418497u --- NO COMMENTS
F418498 418498u --- NO COMMENTS
F418499 418499u --- NO COMMENTS
F41849 41849u --- NO COMMENTS
F418500 418500u --- NO COMMENTS
F418501 418501u --- NO COMMENTS
F418502 418502u --- NO COMMENTS
F418503 418503u --- NO COMMENTS
F418504 418504u --- NO COMMENTS
F418505 418505u --- NO COMMENTS
F418506 418506u --- NO COMMENTS
F418507 418507u --- NO COMMENTS
F418508 418508u --- NO COMMENTS
F418509 418509u --- NO COMMENTS
F41850 41850u --- NO COMMENTS
F418510 418510u --- NO COMMENTS
F418511 418511u --- NO COMMENTS
F418512 418512u --- NO COMMENTS
F418513 418513u --- NO COMMENTS
F418514 418514u --- NO COMMENTS
F418515 418515u --- NO COMMENTS
F418516 418516u --- NO COMMENTS
F418517 418517u --- NO COMMENTS
F418518 418518u --- NO COMMENTS
F418519 418519u --- NO COMMENTS
F41853 41853u --- NO COMMENTS
F418544 418544u --- NO COMMENTS
F418545 418545u --- NO COMMENTS
F418546 418546u --- NO COMMENTS
F418547 418547u --- NO COMMENTS
F418548 418548u --- NO COMMENTS
F418549 418549u --- NO COMMENTS
F41854 41854u --- NO COMMENTS
F418550 418550u --- NO COMMENTS
F418551 418551u --- NO COMMENTS
F418552 418552u --- NO COMMENTS
F418553 418553u --- NO COMMENTS
F418554 418554u --- NO COMMENTS
F418555 418555u --- NO COMMENTS
F418556 418556u --- NO COMMENTS
F418557 418557u --- NO COMMENTS
F418558 418558u --- NO COMMENTS
F418559 418559u --- NO COMMENTS
F41855 41855u --- NO COMMENTS
F41856 41856u --- NO COMMENTS
F41857 41857u --- NO COMMENTS
F41858 41858u --- NO COMMENTS
F41859 41859u --- NO COMMENTS
F41860 41860u --- NO COMMENTS
F41861 41861u --- NO COMMENTS
F41862 41862u --- NO COMMENTS
F418632 418632u --- NO COMMENTS
F418633 418633u --- NO COMMENTS
F418634 418634u --- NO COMMENTS
F418635 418635u --- NO COMMENTS
F418636 418636u --- NO COMMENTS
F418637 418637u --- NO COMMENTS
F418638 418638u --- NO COMMENTS
F418639 418639u --- NO COMMENTS
F41863 41863u --- NO COMMENTS
F418648 418648u --- NO COMMENTS
F418649 418649u --- NO COMMENTS
F418650 418650u --- NO COMMENTS
F418651 418651u --- NO COMMENTS
F418652 418652u --- NO COMMENTS
F418653 418653u --- NO COMMENTS
F418654 418654u --- NO COMMENTS
F418655 418655u --- NO COMMENTS
F418656 418656u --- NO COMMENTS
F418657 418657u --- NO COMMENTS
F418658 418658u --- NO COMMENTS
F418659 418659u --- NO COMMENTS
F418660 418660u --- NO COMMENTS
F418661 418661u --- NO COMMENTS
F418662 418662u --- NO COMMENTS
F418663 418663u --- NO COMMENTS
F418664 418664u --- NO COMMENTS
F418665 418665u --- NO COMMENTS
F418666 418666u --- NO COMMENTS
F418667 418667u --- NO COMMENTS
F418668 418668u --- NO COMMENTS
F418669 418669u --- NO COMMENTS
F418670 418670u --- NO COMMENTS
F418671 418671u --- NO COMMENTS
F418672 418672u --- NO COMMENTS
F418673 418673u --- NO COMMENTS
F418674 418674u --- NO COMMENTS
F418675 418675u --- NO COMMENTS
F418676 418676u --- NO COMMENTS
F418677 418677u --- NO COMMENTS
F418678 418678u --- NO COMMENTS
F418679 418679u --- NO COMMENTS
F418680 418680u --- NO COMMENTS
F418681 418681u --- NO COMMENTS
F418682 418682u --- NO COMMENTS
F418683 418683u --- NO COMMENTS
F418684 418684u --- NO COMMENTS
F418685 418685u --- NO COMMENTS
F418686 418686u --- NO COMMENTS
F418687 418687u --- NO COMMENTS
F41868 41868u --- NO COMMENTS
F41869 41869u --- NO COMMENTS
F41870 41870u --- NO COMMENTS
F418712 418712u --- NO COMMENTS
F418713 418713u --- NO COMMENTS
F418714 418714u --- NO COMMENTS
F418715 418715u --- NO COMMENTS
F418716 418716u --- NO COMMENTS
F418717 418717u --- NO COMMENTS
F418718 418718u --- NO COMMENTS
F418719 418719u --- NO COMMENTS
F41871 41871u --- NO COMMENTS
F418720 418720u --- NO COMMENTS
F418721 418721u --- NO COMMENTS
F418722 418722u --- NO COMMENTS
F418723 418723u --- NO COMMENTS
F418724 418724u --- NO COMMENTS
F418725 418725u --- NO COMMENTS
F418726 418726u --- NO COMMENTS
F418727 418727u --- NO COMMENTS
F41874 41874u --- NO COMMENTS
F41875 41875u --- NO COMMENTS
F41876 41876u --- NO COMMENTS
F41877 41877u --- NO COMMENTS
F41878 41878u --- NO COMMENTS
F41879 41879u --- NO COMMENTS
F418800 418800u --- NO COMMENTS
F418801 418801u --- NO COMMENTS
F418802 418802u --- NO COMMENTS
F418803 418803u --- NO COMMENTS
F418804 418804u --- NO COMMENTS
F418805 418805u --- NO COMMENTS
F418806 418806u --- NO COMMENTS
F418807 418807u --- NO COMMENTS
F41880 41880u --- NO COMMENTS
F418816 418816u --- NO COMMENTS
F418817 418817u --- NO COMMENTS
F418818 418818u --- NO COMMENTS
F418819 418819u --- NO COMMENTS
F41881 41881u --- NO COMMENTS
F418820 418820u --- NO COMMENTS
F418821 418821u --- NO COMMENTS
F418822 418822u --- NO COMMENTS
F418823 418823u --- NO COMMENTS
F418824 418824u --- NO COMMENTS
F418825 418825u --- NO COMMENTS
F418826 418826u --- NO COMMENTS
F418827 418827u --- NO COMMENTS
F418828 418828u --- NO COMMENTS
F418829 418829u --- NO COMMENTS
F418830 418830u --- NO COMMENTS
F418831 418831u --- NO COMMENTS
F418832 418832u --- NO COMMENTS
F418833 418833u --- NO COMMENTS
F418834 418834u --- NO COMMENTS
F418835 418835u --- NO COMMENTS
F418836 418836u --- NO COMMENTS
F418837 418837u --- NO COMMENTS
F418838 418838u --- NO COMMENTS
F418839 418839u --- NO COMMENTS
F41883 41883u --- NO COMMENTS
F418840 418840u --- NO COMMENTS
F418841 418841u --- NO COMMENTS
F418842 418842u --- NO COMMENTS
F418843 418843u --- NO COMMENTS
F418844 418844u --- NO COMMENTS
F418845 418845u --- NO COMMENTS
F418846 418846u --- NO COMMENTS
F418847 418847u --- NO COMMENTS
F418848 418848u --- NO COMMENTS
F418849 418849u --- NO COMMENTS
F41884 41884u --- NO COMMENTS
F418850 418850u --- NO COMMENTS
F418851 418851u --- NO COMMENTS
F418852 418852u --- NO COMMENTS
F418853 418853u --- NO COMMENTS
F418854 418854u --- NO COMMENTS
F418855 418855u --- NO COMMENTS
F41885 41885u --- NO COMMENTS
F41886 41886u --- NO COMMENTS
F41887 41887u --- NO COMMENTS
F418880 418880u --- NO COMMENTS
F418881 418881u --- NO COMMENTS
F418882 418882u --- NO COMMENTS
F418883 418883u --- NO COMMENTS
F418884 418884u --- NO COMMENTS
F418885 418885u --- NO COMMENTS
F418886 418886u --- NO COMMENTS
F418887 418887u --- NO COMMENTS
F418888 418888u --- NO COMMENTS
F418889 418889u --- NO COMMENTS
F418890 418890u --- NO COMMENTS
F418891 418891u --- NO COMMENTS
F418892 418892u --- NO COMMENTS
F418893 418893u --- NO COMMENTS
F418894 418894u --- NO COMMENTS
F418895 418895u --- NO COMMENTS
F41891 41891u --- NO COMMENTS
F41892 41892u --- NO COMMENTS
F41893 41893u --- NO COMMENTS
F41894 41894u --- NO COMMENTS
F41895 41895u --- NO COMMENTS
F418968 418968u --- NO COMMENTS
F418969 418969u --- NO COMMENTS
F41896 41896u --- NO COMMENTS
F418970 418970u --- NO COMMENTS
F418971 418971u --- NO COMMENTS
F418972 418972u --- NO COMMENTS
F418973 418973u --- NO COMMENTS
F418974 418974u --- NO COMMENTS
F418975 418975u --- NO COMMENTS
F41897 41897u --- NO COMMENTS
F418984 418984u --- NO COMMENTS
F418985 418985u --- NO COMMENTS
F418986 418986u --- NO COMMENTS
F418987 418987u --- NO COMMENTS
F418988 418988u --- NO COMMENTS
F418989 418989u --- NO COMMENTS
F418990 418990u --- NO COMMENTS
F418991 418991u --- NO COMMENTS
F418992 418992u --- NO COMMENTS
F418993 418993u --- NO COMMENTS
F418994 418994u --- NO COMMENTS
F418995 418995u --- NO COMMENTS
F418996 418996u --- NO COMMENTS
F418997 418997u --- NO COMMENTS
F418998 418998u --- NO COMMENTS
F418999 418999u --- NO COMMENTS
F0418 418u --- NO COMMENTS
F419000 419000u --- NO COMMENTS
F419001 419001u --- NO COMMENTS
F419002 419002u --- NO COMMENTS
F419003 419003u --- NO COMMENTS
F419004 419004u --- NO COMMENTS
F419005 419005u --- NO COMMENTS
F419006 419006u --- NO COMMENTS
F419007 419007u --- NO COMMENTS
F419008 419008u --- NO COMMENTS
F419009 419009u --- NO COMMENTS
F41900 41900u --- NO COMMENTS
F419010 419010u --- NO COMMENTS
F419011 419011u --- NO COMMENTS
F419012 419012u --- NO COMMENTS
F419013 419013u --- NO COMMENTS
F419014 419014u --- NO COMMENTS
F419015 419015u --- NO COMMENTS
F419016 419016u --- NO COMMENTS
F419017 419017u --- NO COMMENTS
F419018 419018u --- NO COMMENTS
F419019 419019u --- NO COMMENTS
F41901 41901u --- NO COMMENTS
F419020 419020u --- NO COMMENTS
F419021 419021u --- NO COMMENTS
F419022 419022u --- NO COMMENTS
F419023 419023u --- NO COMMENTS
F41902 41902u --- NO COMMENTS
F41903 41903u --- NO COMMENTS
F419048 419048u --- NO COMMENTS
F419049 419049u --- NO COMMENTS
F41904 41904u --- NO COMMENTS
F419050 419050u --- NO COMMENTS
F419051 419051u --- NO COMMENTS
F419052 419052u --- NO COMMENTS
F419053 419053u --- NO COMMENTS
F419054 419054u --- NO COMMENTS
F419055 419055u --- NO COMMENTS
F419056 419056u --- NO COMMENTS
F419057 419057u --- NO COMMENTS
F419058 419058u --- NO COMMENTS
F419059 419059u --- NO COMMENTS
F41905 41905u --- NO COMMENTS
F419060 419060u --- NO COMMENTS
F419061 419061u --- NO COMMENTS
F419062 419062u --- NO COMMENTS
F419063 419063u --- NO COMMENTS
F41906 41906u --- NO COMMENTS
F41907 41907u --- NO COMMENTS
F41908 41908u --- NO COMMENTS
F41909 41909u --- NO COMMENTS
F41910 41910u --- NO COMMENTS
F41911 41911u --- NO COMMENTS
F419136 419136u --- NO COMMENTS
F419137 419137u --- NO COMMENTS
F419138 419138u --- NO COMMENTS
F419139 419139u --- NO COMMENTS
F419140 419140u --- NO COMMENTS
F419141 419141u --- NO COMMENTS
F419142 419142u --- NO COMMENTS
F419143 419143u --- NO COMMENTS
F419152 419152u --- NO COMMENTS
F419153 419153u --- NO COMMENTS
F419154 419154u --- NO COMMENTS
F419155 419155u --- NO COMMENTS
F419156 419156u --- NO COMMENTS
F419157 419157u --- NO COMMENTS
F419158 419158u --- NO COMMENTS
F419159 419159u --- NO COMMENTS
F419160 419160u --- NO COMMENTS
F419161 419161u --- NO COMMENTS
F419162 419162u --- NO COMMENTS
F419163 419163u --- NO COMMENTS
F419164 419164u --- NO COMMENTS
F419165 419165u --- NO COMMENTS
F419166 419166u --- NO COMMENTS
F419167 419167u --- NO COMMENTS
F419168 419168u --- NO COMMENTS
F419169 419169u --- NO COMMENTS
F41916 41916u --- NO COMMENTS
F419170 419170u --- NO COMMENTS
F419171 419171u --- NO COMMENTS
F419172 419172u --- NO COMMENTS
F419173 419173u --- NO COMMENTS
F419174 419174u --- NO COMMENTS
F419175 419175u --- NO COMMENTS
F419176 419176u --- NO COMMENTS
F419177 419177u --- NO COMMENTS
F419178 419178u --- NO COMMENTS
F419179 419179u --- NO COMMENTS
F41917 41917u --- NO COMMENTS
F419180 419180u --- NO COMMENTS
F419181 419181u --- NO COMMENTS
F419182 419182u --- NO COMMENTS
F419183 419183u --- NO COMMENTS
F419184 419184u --- NO COMMENTS
F419185 419185u --- NO COMMENTS
F419186 419186u --- NO COMMENTS
F419187 419187u --- NO COMMENTS
F419188 419188u --- NO COMMENTS
F419189 419189u --- NO COMMENTS
F41918 41918u --- NO COMMENTS
F419190 419190u --- NO COMMENTS
F419191 419191u --- NO COMMENTS
F41919 41919u --- NO COMMENTS
F419216 419216u --- NO COMMENTS
F419217 419217u --- NO COMMENTS
F419218 419218u --- NO COMMENTS
F419219 419219u --- NO COMMENTS
F419220 419220u --- NO COMMENTS
F419221 419221u --- NO COMMENTS
F419222 419222u --- NO COMMENTS
F419223 419223u --- NO COMMENTS
F419224 419224u --- NO COMMENTS
F419225 419225u --- NO COMMENTS
F419226 419226u --- NO COMMENTS
F419227 419227u --- NO COMMENTS
F419228 419228u --- NO COMMENTS
F419229 419229u --- NO COMMENTS
F41922 41922u --- NO COMMENTS
F419230 419230u --- NO COMMENTS
F419231 419231u --- NO COMMENTS
F41923 41923u --- NO COMMENTS
F41924 41924u --- NO COMMENTS
F41925 41925u --- NO COMMENTS
F41926 41926u --- NO COMMENTS
F41927 41927u --- NO COMMENTS
F41928 41928u --- NO COMMENTS
F41929 41929u --- NO COMMENTS
F419304 419304u --- NO COMMENTS
F419305 419305u --- NO COMMENTS
F419306 419306u --- NO COMMENTS
F419307 419307u --- NO COMMENTS
F419308 419308u --- NO COMMENTS
F419309 419309u --- NO COMMENTS
F419310 419310u --- NO COMMENTS
F419311 419311u --- NO COMMENTS
F41931 41931u --- NO COMMENTS
F419320 419320u --- NO COMMENTS
F419321 419321u --- NO COMMENTS
F419322 419322u --- NO COMMENTS
F419323 419323u --- NO COMMENTS
F419324 419324u --- NO COMMENTS
F419325 419325u --- NO COMMENTS
F419326 419326u --- NO COMMENTS
F419327 419327u --- NO COMMENTS
F419328 419328u --- NO COMMENTS
F419329 419329u --- NO COMMENTS
F41932 41932u --- NO COMMENTS
F419330 419330u --- NO COMMENTS
F419331 419331u --- NO COMMENTS
F419332 419332u --- NO COMMENTS
F419333 419333u --- NO COMMENTS
F419334 419334u --- NO COMMENTS
F419335 419335u --- NO COMMENTS
F419336 419336u --- NO COMMENTS
F419337 419337u --- NO COMMENTS
F419338 419338u --- NO COMMENTS
F419339 419339u --- NO COMMENTS
F41933 41933u --- NO COMMENTS
F419340 419340u --- NO COMMENTS
F419341 419341u --- NO COMMENTS
F419342 419342u --- NO COMMENTS
F419343 419343u --- NO COMMENTS
F419344 419344u --- NO COMMENTS
F419345 419345u --- NO COMMENTS
F419346 419346u --- NO COMMENTS
F419347 419347u --- NO COMMENTS
F419348 419348u --- NO COMMENTS
F419349 419349u --- NO COMMENTS
F41934 41934u --- NO COMMENTS
F419350 419350u --- NO COMMENTS
F419351 419351u --- NO COMMENTS
F419352 419352u --- NO COMMENTS
F419353 419353u --- NO COMMENTS
F419354 419354u --- NO COMMENTS
F419355 419355u --- NO COMMENTS
F419356 419356u --- NO COMMENTS
F419357 419357u --- NO COMMENTS
F419358 419358u --- NO COMMENTS
F419359 419359u --- NO COMMENTS
F41935 41935u --- NO COMMENTS
F419384 419384u --- NO COMMENTS
F419385 419385u --- NO COMMENTS
F419386 419386u --- NO COMMENTS
F419387 419387u --- NO COMMENTS
F419388 419388u --- NO COMMENTS
F419389 419389u --- NO COMMENTS
F419390 419390u --- NO COMMENTS
F419391 419391u --- NO COMMENTS
F419392 419392u --- NO COMMENTS
F419393 419393u --- NO COMMENTS
F419394 419394u --- NO COMMENTS
F419395 419395u --- NO COMMENTS
F419396 419396u --- NO COMMENTS
F419397 419397u --- NO COMMENTS
F419398 419398u --- NO COMMENTS
F419399 419399u --- NO COMMENTS
F41939 41939u --- NO COMMENTS
F41940 41940u --- NO COMMENTS
F41941 41941u --- NO COMMENTS
F41942 41942u --- NO COMMENTS
E4194310 4194310u --- NO COMMENTS
E4194311 4194311u --- NO COMMENTS
E4194312 4194312u --- NO COMMENTS
E4194313 4194313u --- NO COMMENTS
E4194314 4194314u --- NO COMMENTS
E4194315 4194315u --- NO COMMENTS
E4194316 4194316u --- NO COMMENTS
E4194317 4194317u --- NO COMMENTS
E4194318 4194318u --- NO COMMENTS
E4194319 4194319u --- NO COMMENTS
E4194320 4194320u --- NO COMMENTS
E4194321 4194321u --- NO COMMENTS
E4194322 4194322u --- NO COMMENTS
E4194323 4194323u --- NO COMMENTS
E4194324 4194324u --- NO COMMENTS
E4194325 4194325u --- NO COMMENTS
E4194326 4194326u --- NO COMMENTS
E4194327 4194327u --- NO COMMENTS
F41943 41943u --- NO COMMENTS
E4194461 4194461u --- NO COMMENTS
E4194462 4194462u --- NO COMMENTS
E4194463 4194463u --- NO COMMENTS
E4194464 4194464u --- NO COMMENTS
E4194467 4194467u --- NO COMMENTS
E4194468 4194468u --- NO COMMENTS
E4194469 4194469u --- NO COMMENTS
E4194470 4194470u --- NO COMMENTS
E4194471 4194471u --- NO COMMENTS
E4194472 4194472u --- NO COMMENTS
F41944 41944u --- NO COMMENTS
E4194566 4194566u --- NO COMMENTS
E4194567 4194567u --- NO COMMENTS
E4194568 4194568u --- NO COMMENTS
E4194573 4194573u --- NO COMMENTS
E4194579 4194579u --- NO COMMENTS
E4194582 4194582u --- NO COMMENTS
E4194587 4194587u --- NO COMMENTS
E4194589 4194589u --- NO COMMENTS
E4194593 4194593u --- NO COMMENTS
E4194594 4194594u --- NO COMMENTS
E4194596 4194596u --- NO COMMENTS
E4194597 4194597u --- NO COMMENTS
E4194598 4194598u --- NO COMMENTS
E4194599 4194599u --- NO COMMENTS
F41945 41945u --- NO COMMENTS
E4194601 4194601u --- NO COMMENTS
E4194603 4194603u --- NO COMMENTS
E4194604 4194604u --- NO COMMENTS
E4194606 4194606u --- NO COMMENTS
E4194607 4194607u --- NO COMMENTS
E4194614 4194614u --- NO COMMENTS
E4194618 4194618u --- NO COMMENTS
E4194628 4194628u --- NO COMMENTS
E4194635 4194635u --- NO COMMENTS
E4194636 4194636u --- NO COMMENTS
E4194637 4194637u --- NO COMMENTS
E4194638 4194638u --- NO COMMENTS
E4194639 4194639u --- NO COMMENTS
E4194640 4194640u --- NO COMMENTS
E4194641 4194641u --- NO COMMENTS
E4194642 4194642u --- NO COMMENTS
E4194643 4194643u --- NO COMMENTS
E4194644 4194644u --- NO COMMENTS
E4194645 4194645u --- NO COMMENTS
E4194646 4194646u --- NO COMMENTS
E4194647 4194647u --- NO COMMENTS
E4194648 4194648u --- NO COMMENTS
E4194649 4194649u --- NO COMMENTS
E4194655 4194655u --- NO COMMENTS
E4194669 4194669u --- NO COMMENTS
E4194671 4194671u --- NO COMMENTS
E4194672 4194672u --- NO COMMENTS
E4194673 4194673u --- NO COMMENTS
E4194674 4194674u --- NO COMMENTS
E4194677 4194677u --- NO COMMENTS
E4194678 4194678u --- NO COMMENTS
E4194679 4194679u --- NO COMMENTS
E4194680 4194680u --- NO COMMENTS
E4194681 4194681u --- NO COMMENTS
E4194682 4194682u --- NO COMMENTS
E4194683 4194683u --- NO COMMENTS
E4194684 4194684u --- NO COMMENTS
E4194685 4194685u --- NO COMMENTS
E4194686 4194686u --- NO COMMENTS
E4194687 4194687u --- NO COMMENTS
E4194688 4194688u --- NO COMMENTS
E4194689 4194689u --- NO COMMENTS
E4194690 4194690u --- NO COMMENTS
E4194691 4194691u --- NO COMMENTS
E4194692 4194692u --- NO COMMENTS
E4194694 4194694u --- NO COMMENTS
E4194695 4194695u --- NO COMMENTS
E4194696 4194696u --- NO COMMENTS
E4194704 4194704u --- NO COMMENTS
E4194705 4194705u --- NO COMMENTS
E4194706 4194706u --- NO COMMENTS
E4194707 4194707u --- NO COMMENTS
F419472 419472u --- NO COMMENTS
F419473 419473u --- NO COMMENTS
F419474 419474u --- NO COMMENTS
F419475 419475u --- NO COMMENTS
F419476 419476u --- NO COMMENTS
F419477 419477u --- NO COMMENTS
F419478 419478u --- NO COMMENTS
F419479 419479u --- NO COMMENTS
F419488 419488u --- NO COMMENTS
F419489 419489u --- NO COMMENTS
F41948 41948u --- NO COMMENTS
F419490 419490u --- NO COMMENTS
F419491 419491u --- NO COMMENTS
F419492 419492u --- NO COMMENTS
F419493 419493u --- NO COMMENTS
F419494 419494u --- NO COMMENTS
F419495 419495u --- NO COMMENTS
F419496 419496u --- NO COMMENTS
F419497 419497u --- NO COMMENTS
F419498 419498u --- NO COMMENTS
F419499 419499u --- NO COMMENTS
F41949 41949u --- NO COMMENTS
F419500 419500u --- NO COMMENTS
F419501 419501u --- NO COMMENTS
F419502 419502u --- NO COMMENTS
F419503 419503u --- NO COMMENTS
F419504 419504u --- NO COMMENTS
F419505 419505u --- NO COMMENTS
F419506 419506u --- NO COMMENTS
F419507 419507u --- NO COMMENTS
F419508 419508u --- NO COMMENTS
F419509 419509u --- NO COMMENTS
F41950 41950u --- NO COMMENTS
F419510 419510u --- NO COMMENTS
F419511 419511u --- NO COMMENTS
F419512 419512u --- NO COMMENTS
F419513 419513u --- NO COMMENTS
F419514 419514u --- NO COMMENTS
F419515 419515u --- NO COMMENTS
F419516 419516u --- NO COMMENTS
F419517 419517u --- NO COMMENTS
F419518 419518u --- NO COMMENTS
F419519 419519u --- NO COMMENTS
F41951 41951u --- NO COMMENTS
F419520 419520u --- NO COMMENTS
F419521 419521u --- NO COMMENTS
F419522 419522u --- NO COMMENTS
F419523 419523u --- NO COMMENTS
F419524 419524u --- NO COMMENTS
F419525 419525u --- NO COMMENTS
F419526 419526u --- NO COMMENTS
F419527 419527u --- NO COMMENTS
F41952 41952u --- NO COMMENTS
F41953 41953u --- NO COMMENTS
F41954 41954u --- NO COMMENTS
F419552 419552u --- NO COMMENTS
F419553 419553u --- NO COMMENTS
F419554 419554u --- NO COMMENTS
F419555 419555u --- NO COMMENTS
F419556 419556u --- NO COMMENTS
F419557 419557u --- NO COMMENTS
F419558 419558u --- NO COMMENTS
F419559 419559u --- NO COMMENTS
F41955 41955u --- NO COMMENTS
F419560 419560u --- NO COMMENTS
F419561 419561u --- NO COMMENTS
F419562 419562u --- NO COMMENTS
F419563 419563u --- NO COMMENTS
F419564 419564u --- NO COMMENTS
F419565 419565u --- NO COMMENTS
F419566 419566u --- NO COMMENTS
F419567 419567u --- NO COMMENTS
F41956 41956u --- NO COMMENTS
F41957 41957u --- NO COMMENTS
F41958 41958u --- NO COMMENTS
F41959 41959u --- NO COMMENTS
E4196077 4196077u --- NO COMMENTS
E4196079 4196079u --- NO COMMENTS
E4196082 4196082u --- NO COMMENTS
E4196086 4196086u --- NO COMMENTS
E4196087 4196087u --- NO COMMENTS
E4196088 4196088u --- NO COMMENTS
E4196091 4196091u --- NO COMMENTS
E4196276 4196276u --- NO COMMENTS
E4196277 4196277u --- NO COMMENTS
E4196294 4196294u --- NO COMMENTS
E4196319 4196319u --- NO COMMENTS
E4196320 4196320u --- NO COMMENTS
E4196323 4196323u --- NO COMMENTS
E4196360 4196360u --- NO COMMENTS
F419640 419640u --- NO COMMENTS
F419641 419641u --- NO COMMENTS
F419642 419642u --- NO COMMENTS
F419643 419643u --- NO COMMENTS
F419644 419644u --- NO COMMENTS
E4196458 4196458u --- NO COMMENTS
E4196459 4196459u --- NO COMMENTS
F419645 419645u --- NO COMMENTS
F419646 419646u --- NO COMMENTS
F419647 419647u --- NO COMMENTS
E4196485 4196485u --- NO COMMENTS
F41964 41964u --- NO COMMENTS
F419656 419656u --- NO COMMENTS
F419657 419657u --- NO COMMENTS
F419658 419658u --- NO COMMENTS
F419659 419659u --- NO COMMENTS
F41965 41965u --- NO COMMENTS
F419660 419660u --- NO COMMENTS
F419661 419661u --- NO COMMENTS
F419662 419662u --- NO COMMENTS
F419663 419663u --- NO COMMENTS
F419664 419664u --- NO COMMENTS
F419665 419665u --- NO COMMENTS
F419666 419666u --- NO COMMENTS
F419667 419667u --- NO COMMENTS
F419668 419668u --- NO COMMENTS
F419669 419669u --- NO COMMENTS
F41966 41966u --- NO COMMENTS
F419670 419670u --- NO COMMENTS
F419671 419671u --- NO COMMENTS
F419672 419672u --- NO COMMENTS
F419673 419673u --- NO COMMENTS
F419674 419674u --- NO COMMENTS
F419675 419675u --- NO COMMENTS
F419676 419676u --- NO COMMENTS
F419677 419677u --- NO COMMENTS
F419678 419678u --- NO COMMENTS
F419679 419679u --- NO COMMENTS
F41967 41967u --- NO COMMENTS
F419680 419680u --- NO COMMENTS
F419681 419681u --- NO COMMENTS
F419682 419682u --- NO COMMENTS
F419683 419683u --- NO COMMENTS
F419684 419684u --- NO COMMENTS
F419685 419685u --- NO COMMENTS
F419686 419686u --- NO COMMENTS
F419687 419687u --- NO COMMENTS
F419688 419688u --- NO COMMENTS
F419689 419689u --- NO COMMENTS
F419690 419690u --- NO COMMENTS
F419691 419691u --- NO COMMENTS
F419692 419692u --- NO COMMENTS
F419693 419693u --- NO COMMENTS
F419694 419694u --- NO COMMENTS
F419695 419695u --- NO COMMENTS
E4196977 4196977u --- NO COMMENTS
E4196978 4196978u --- NO COMMENTS
F41970 41970u --- NO COMMENTS
E4197159 4197159u --- NO COMMENTS
F41971 41971u --- NO COMMENTS
F419720 419720u --- NO COMMENTS
F419721 419721u --- NO COMMENTS
F419722 419722u --- NO COMMENTS
F419723 419723u --- NO COMMENTS
F419724 419724u --- NO COMMENTS
F419725 419725u --- NO COMMENTS
F419726 419726u --- NO COMMENTS
F419727 419727u --- NO COMMENTS
F419728 419728u --- NO COMMENTS
F419729 419729u --- NO COMMENTS
F41972 41972u --- NO COMMENTS
F419730 419730u --- NO COMMENTS
F419731 419731u --- NO COMMENTS
F419732 419732u --- NO COMMENTS
F419733 419733u --- NO COMMENTS
F419734 419734u --- NO COMMENTS
F419735 419735u --- NO COMMENTS
F41973 41973u --- NO COMMENTS
F41974 41974u --- NO COMMENTS
F41975 41975u --- NO COMMENTS
F41976 41976u --- NO COMMENTS
F41977 41977u --- NO COMMENTS
F41979 41979u --- NO COMMENTS
F419808 419808u --- NO COMMENTS
F419809 419809u --- NO COMMENTS
F41980 41980u --- NO COMMENTS
F419810 419810u --- NO COMMENTS
F419811 419811u --- NO COMMENTS
F419812 419812u --- NO COMMENTS
F419813 419813u --- NO COMMENTS
F419814 419814u --- NO COMMENTS
F419815 419815u --- NO COMMENTS
F41981 41981u --- NO COMMENTS
E4198248 4198248u --- NO COMMENTS
F419824 419824u --- NO COMMENTS
F419825 419825u --- NO COMMENTS
F419826 419826u --- NO COMMENTS
F419827 419827u --- NO COMMENTS
F419828 419828u --- NO COMMENTS
F419829 419829u --- NO COMMENTS
F41982 41982u --- NO COMMENTS
F419830 419830u --- NO COMMENTS
F419831 419831u --- NO COMMENTS
F419832 419832u --- NO COMMENTS
F419833 419833u --- NO COMMENTS
F419834 419834u --- NO COMMENTS
F419835 419835u --- NO COMMENTS
F419836 419836u --- NO COMMENTS
F419837 419837u --- NO COMMENTS
F419838 419838u --- NO COMMENTS
F419839 419839u --- NO COMMENTS
F41983 41983u --- NO COMMENTS
F419840 419840u --- NO COMMENTS
F419841 419841u --- NO COMMENTS
F419842 419842u --- NO COMMENTS
F419843 419843u --- NO COMMENTS
F419844 419844u --- NO COMMENTS
F419845 419845u --- NO COMMENTS
F419846 419846u --- NO COMMENTS
F419847 419847u --- NO COMMENTS
F419848 419848u --- NO COMMENTS
F419849 419849u --- NO COMMENTS
F419850 419850u --- NO COMMENTS
F419851 419851u --- NO COMMENTS
F419852 419852u --- NO COMMENTS
F419853 419853u --- NO COMMENTS
F419854 419854u --- NO COMMENTS
F419855 419855u --- NO COMMENTS
F419856 419856u --- NO COMMENTS
F419857 419857u --- NO COMMENTS
F419858 419858u --- NO COMMENTS
F419859 419859u --- NO COMMENTS
F419860 419860u --- NO COMMENTS
F419861 419861u --- NO COMMENTS
F419862 419862u --- NO COMMENTS
F419863 419863u --- NO COMMENTS
F41987 41987u --- NO COMMENTS
E4198840 4198840u --- NO COMMENTS
F419888 419888u --- NO COMMENTS
F419889 419889u --- NO COMMENTS
F41988 41988u --- NO COMMENTS
F419890 419890u --- NO COMMENTS
E4198911 4198911u --- NO COMMENTS
E4198912 4198912u --- NO COMMENTS
E4198913 4198913u --- NO COMMENTS
F419891 419891u --- NO COMMENTS
F419892 419892u --- NO COMMENTS
F419893 419893u --- NO COMMENTS
F419894 419894u --- NO COMMENTS
F419895 419895u --- NO COMMENTS
F419896 419896u --- NO COMMENTS
F419897 419897u --- NO COMMENTS
F419898 419898u --- NO COMMENTS
F419899 419899u --- NO COMMENTS
F41989 41989u --- NO COMMENTS
F419900 419900u --- NO COMMENTS
F419901 419901u --- NO COMMENTS
F419902 419902u --- NO COMMENTS
F419903 419903u --- NO COMMENTS
E4199087 4199087u --- NO COMMENTS
E4199088 4199088u --- NO COMMENTS
F41990 41990u --- NO COMMENTS
E4199117 4199117u --- NO COMMENTS
E4199118 4199118u --- NO COMMENTS
E4199129 4199129u --- NO COMMENTS
E4199176 4199176u --- NO COMMENTS
E4199177 4199177u --- NO COMMENTS
E4199178 4199178u --- NO COMMENTS
E4199182 4199182u --- NO COMMENTS
E4199199 4199199u --- NO COMMENTS
F41991 41991u --- NO COMMENTS
E4199200 4199200u --- NO COMMENTS
E4199235 4199235u --- NO COMMENTS
E4199240 4199240u --- NO COMMENTS
E4199259 4199259u --- NO COMMENTS
E4199260 4199260u --- NO COMMENTS
F41992 41992u --- NO COMMENTS
E4199304 4199304u --- NO COMMENTS
E4199315 4199315u --- NO COMMENTS
F41993 41993u --- NO COMMENTS
F41996 41996u --- NO COMMENTS
F419976 419976u --- NO COMMENTS
F419977 419977u --- NO COMMENTS
F419978 419978u --- NO COMMENTS
F419979 419979u --- NO COMMENTS
F41997 41997u --- NO COMMENTS
F419980 419980u --- NO COMMENTS
F419981 419981u --- NO COMMENTS
F419982 419982u --- NO COMMENTS
F419983 419983u --- NO COMMENTS
F41998 41998u --- NO COMMENTS
F419992 419992u --- NO COMMENTS
F419993 419993u --- NO COMMENTS
F419994 419994u --- NO COMMENTS
F419995 419995u --- NO COMMENTS
F419996 419996u --- NO COMMENTS
F419997 419997u --- NO COMMENTS
F419998 419998u --- NO COMMENTS
F419999 419999u --- NO COMMENTS
F41999 41999u --- NO COMMENTS
F420000 420000u --- NO COMMENTS
F420001 420001u --- NO COMMENTS
F420002 420002u --- NO COMMENTS
F420003 420003u --- NO COMMENTS
F420004 420004u --- NO COMMENTS
F420005 420005u --- NO COMMENTS
F420006 420006u --- NO COMMENTS
F420007 420007u --- NO COMMENTS
F420008 420008u --- NO COMMENTS
F420009 420009u --- NO COMMENTS
F42000 42000u --- NO COMMENTS
F420010 420010u --- NO COMMENTS
F420011 420011u --- NO COMMENTS
F420012 420012u --- NO COMMENTS
F420013 420013u --- NO COMMENTS
F420014 420014u --- NO COMMENTS
F420015 420015u --- NO COMMENTS
F420016 420016u --- NO COMMENTS
F420017 420017u --- NO COMMENTS
F420018 420018u --- NO COMMENTS
F420019 420019u --- NO COMMENTS
F42001 42001u --- NO COMMENTS
F420020 420020u --- NO COMMENTS
F420021 420021u --- NO COMMENTS
F420022 420022u --- NO COMMENTS
F420023 420023u --- NO COMMENTS
F420024 420024u --- NO COMMENTS
F420025 420025u --- NO COMMENTS
F420026 420026u --- NO COMMENTS
F420027 420027u --- NO COMMENTS
F420028 420028u --- NO COMMENTS
F420029 420029u --- NO COMMENTS
F42002 42002u --- NO COMMENTS
F420030 420030u --- NO COMMENTS
F420031 420031u --- NO COMMENTS
F42003 42003u --- NO COMMENTS
F42004 42004u --- NO COMMENTS
F420056 420056u --- NO COMMENTS
F420057 420057u --- NO COMMENTS
F420058 420058u --- NO COMMENTS
F420059 420059u --- NO COMMENTS
F420060 420060u --- NO COMMENTS
F420061 420061u --- NO COMMENTS
F420062 420062u --- NO COMMENTS
F420063 420063u --- NO COMMENTS
F420064 420064u --- NO COMMENTS
F420065 420065u --- NO COMMENTS
F420066 420066u --- NO COMMENTS
F420067 420067u --- NO COMMENTS
F420068 420068u --- NO COMMENTS
F420069 420069u --- NO COMMENTS
F42006 42006u --- NO COMMENTS
F420070 420070u --- NO COMMENTS
F420071 420071u --- NO COMMENTS
F42007 42007u --- NO COMMENTS
F42008 42008u --- NO COMMENTS
F42009 42009u --- NO COMMENTS
F42010 42010u --- NO COMMENTS
E4201175 4201175u --- NO COMMENTS
E4201259 4201259u --- NO COMMENTS
E4201260 4201260u --- NO COMMENTS
E4201261 4201261u --- NO COMMENTS
E4201274 4201274u --- NO COMMENTS
E4201275 4201275u --- NO COMMENTS
E4201276 4201276u --- NO COMMENTS
E4201277 4201277u --- NO COMMENTS
E4201278 4201278u --- NO COMMENTS
E4201279 4201279u --- NO COMMENTS
E4201280 4201280u --- NO COMMENTS
E4201281 4201281u --- NO COMMENTS
E4201329 4201329u --- NO COMMENTS
E4201341 4201341u --- NO COMMENTS
E4201342 4201342u --- NO COMMENTS
E4201343 4201343u --- NO COMMENTS
E4201344 4201344u --- NO COMMENTS
E4201448 4201448u --- NO COMMENTS
F420144 420144u --- NO COMMENTS
F420145 420145u --- NO COMMENTS
F420146 420146u --- NO COMMENTS
F420147 420147u --- NO COMMENTS
F420148 420148u --- NO COMMENTS
E4201495 4201495u --- NO COMMENTS
E4201496 4201496u --- NO COMMENTS
F420149 420149u --- NO COMMENTS
F42014 42014u --- NO COMMENTS
F420150 420150u --- NO COMMENTS
F420151 420151u --- NO COMMENTS
E4201522 4201522u --- NO COMMENTS
E4201575 4201575u --- NO COMMENTS
F42015 42015u --- NO COMMENTS
F420160 420160u --- NO COMMENTS
F420161 420161u --- NO COMMENTS
F420162 420162u --- NO COMMENTS
F420163 420163u --- NO COMMENTS
F420164 420164u --- NO COMMENTS
F420165 420165u --- NO COMMENTS
F420166 420166u --- NO COMMENTS
F420167 420167u --- NO COMMENTS
F420168 420168u --- NO COMMENTS
F420169 420169u --- NO COMMENTS
F42016 42016u --- NO COMMENTS
F420170 420170u --- NO COMMENTS
F420171 420171u --- NO COMMENTS
F420172 420172u --- NO COMMENTS
F420173 420173u --- NO COMMENTS
F420174 420174u --- NO COMMENTS
F420175 420175u --- NO COMMENTS
F420176 420176u --- NO COMMENTS
F420177 420177u --- NO COMMENTS
F420178 420178u --- NO COMMENTS
F420179 420179u --- NO COMMENTS
F42017 42017u --- NO COMMENTS
F420180 420180u --- NO COMMENTS
F420181 420181u --- NO COMMENTS
F420182 420182u --- NO COMMENTS
F420183 420183u --- NO COMMENTS
F420184 420184u --- NO COMMENTS
F420185 420185u --- NO COMMENTS
F420186 420186u --- NO COMMENTS
F420187 420187u --- NO COMMENTS
F420188 420188u --- NO COMMENTS
F420189 420189u --- NO COMMENTS
F42018 42018u --- NO COMMENTS
F420190 420190u --- NO COMMENTS
F420191 420191u --- NO COMMENTS
F420192 420192u --- NO COMMENTS
F420193 420193u --- NO COMMENTS
F420194 420194u --- NO COMMENTS
F420195 420195u --- NO COMMENTS
F420196 420196u --- NO COMMENTS
F420197 420197u --- NO COMMENTS
F420198 420198u --- NO COMMENTS
F420199 420199u --- NO COMMENTS
F42019 42019u --- NO COMMENTS
F42020 42020u --- NO COMMENTS
F420224 420224u --- NO COMMENTS
F420225 420225u --- NO COMMENTS
F420226 420226u --- NO COMMENTS
F420227 420227u --- NO COMMENTS
F420228 420228u --- NO COMMENTS
F420229 420229u --- NO COMMENTS
F420230 420230u --- NO COMMENTS
F420231 420231u --- NO COMMENTS
F420232 420232u --- NO COMMENTS
F420233 420233u --- NO COMMENTS
F420234 420234u --- NO COMMENTS
F420235 420235u --- NO COMMENTS
F420236 420236u --- NO COMMENTS
F420237 420237u --- NO COMMENTS
F420238 420238u --- NO COMMENTS
F420239 420239u --- NO COMMENTS
F42023 42023u --- NO COMMENTS
F42024 42024u --- NO COMMENTS
F42025 42025u --- NO COMMENTS
F42026 42026u --- NO COMMENTS
F42027 42027u --- NO COMMENTS
F42028 42028u --- NO COMMENTS
F42029 42029u --- NO COMMENTS
F42030 42030u --- NO COMMENTS
F420312 420312u --- NO COMMENTS
F420313 420313u --- NO COMMENTS
F420314 420314u --- NO COMMENTS
F420315 420315u --- NO COMMENTS
F420316 420316u --- NO COMMENTS
F420317 420317u --- NO COMMENTS
F420318 420318u --- NO COMMENTS
F420319 420319u --- NO COMMENTS
F42031 42031u --- NO COMMENTS
F420328 420328u --- NO COMMENTS
F420329 420329u --- NO COMMENTS
F42032 42032u --- NO COMMENTS
F420330 420330u --- NO COMMENTS
F420331 420331u --- NO COMMENTS
F420332 420332u --- NO COMMENTS
F420333 420333u --- NO COMMENTS
F420334 420334u --- NO COMMENTS
F420335 420335u --- NO COMMENTS
F420336 420336u --- NO COMMENTS
F420337 420337u --- NO COMMENTS
F420338 420338u --- NO COMMENTS
F420339 420339u --- NO COMMENTS
F42033 42033u --- NO COMMENTS
F420340 420340u --- NO COMMENTS
F420341 420341u --- NO COMMENTS
F420342 420342u --- NO COMMENTS
F420343 420343u --- NO COMMENTS
F420344 420344u --- NO COMMENTS
F420345 420345u --- NO COMMENTS
F420346 420346u --- NO COMMENTS
F420347 420347u --- NO COMMENTS
F420348 420348u --- NO COMMENTS
F420349 420349u --- NO COMMENTS
F42034 42034u --- NO COMMENTS
F420350 420350u --- NO COMMENTS
F420351 420351u --- NO COMMENTS
F420352 420352u --- NO COMMENTS
F420353 420353u --- NO COMMENTS
F420354 420354u --- NO COMMENTS
F420355 420355u --- NO COMMENTS
F420356 420356u --- NO COMMENTS
F420357 420357u --- NO COMMENTS
F420358 420358u --- NO COMMENTS
F420359 420359u --- NO COMMENTS
F420360 420360u --- NO COMMENTS
F420361 420361u --- NO COMMENTS
F420362 420362u --- NO COMMENTS
F420363 420363u --- NO COMMENTS
F420364 420364u --- NO COMMENTS
F420365 420365u --- NO COMMENTS
F420366 420366u --- NO COMMENTS
F420367 420367u --- NO COMMENTS
F420392 420392u --- NO COMMENTS
F420393 420393u --- NO COMMENTS
F420394 420394u --- NO COMMENTS
F420395 420395u --- NO COMMENTS
F420396 420396u --- NO COMMENTS
F420397 420397u --- NO COMMENTS
F420398 420398u --- NO COMMENTS
F420399 420399u --- NO COMMENTS
F42039 42039u --- NO COMMENTS
F420400 420400u --- NO COMMENTS
F420401 420401u --- NO COMMENTS
F420402 420402u --- NO COMMENTS
F420403 420403u --- NO COMMENTS
F420404 420404u --- NO COMMENTS
F420405 420405u --- NO COMMENTS
F420406 420406u --- NO COMMENTS
F420407 420407u --- NO COMMENTS
F42040 42040u --- NO COMMENTS
F42041 42041u --- NO COMMENTS
F42042 42042u --- NO COMMENTS
E4204505 4204505u --- NO COMMENTS
E4204516 4204516u --- NO COMMENTS
E4204517 4204517u --- NO COMMENTS
E4204572 4204572u --- NO COMMENTS
E4204573 4204573u --- NO COMMENTS
E4204580 4204580u --- NO COMMENTS
F42045 42045u --- NO COMMENTS
E4204606 4204606u --- NO COMMENTS
E4204617 4204617u --- NO COMMENTS
E4204624 4204624u --- NO COMMENTS
E4204625 4204625u --- NO COMMENTS
E4204629 4204629u --- NO COMMENTS
E4204640 4204640u --- NO COMMENTS
E4204677 4204677u --- NO COMMENTS
F42046 42046u --- NO COMMENTS
F42047 42047u --- NO COMMENTS
F420480 420480u --- NO COMMENTS
F420481 420481u --- NO COMMENTS
F420482 420482u --- NO COMMENTS
F420483 420483u --- NO COMMENTS
E4204848 4204848u --- NO COMMENTS
F420484 420484u --- NO COMMENTS
F420485 420485u --- NO COMMENTS
F420486 420486u --- NO COMMENTS
F420487 420487u --- NO COMMENTS
E4204888 4204888u --- NO COMMENTS
E4204889 4204889u --- NO COMMENTS
E4204890 4204890u --- NO COMMENTS
E4204891 4204891u --- NO COMMENTS
F42048 42048u --- NO COMMENTS
E4204914 4204914u --- NO COMMENTS
E4204930 4204930u --- NO COMMENTS
E4204931 4204931u --- NO COMMENTS
E4204932 4204932u --- NO COMMENTS
E4204933 4204933u --- NO COMMENTS
E4204934 4204934u --- NO COMMENTS
E4204935 4204935u --- NO COMMENTS
E4204936 4204936u --- NO COMMENTS
E4204937 4204937u --- NO COMMENTS
E4204938 4204938u --- NO COMMENTS
E4204939 4204939u --- NO COMMENTS
E4204940 4204940u --- NO COMMENTS
E4204941 4204941u --- NO COMMENTS
E4204942 4204942u --- NO COMMENTS
E4204943 4204943u --- NO COMMENTS
E4204945 4204945u --- NO COMMENTS
E4204946 4204946u --- NO COMMENTS
E4204947 4204947u --- NO COMMENTS
E4204948 4204948u --- NO COMMENTS
E4204949 4204949u --- NO COMMENTS
E4204950 4204950u --- NO COMMENTS
E4204951 4204951u --- NO COMMENTS
E4204952 4204952u --- NO COMMENTS
E4204953 4204953u --- NO COMMENTS
E4204954 4204954u --- NO COMMENTS
E4204955 4204955u --- NO COMMENTS
E4204956 4204956u --- NO COMMENTS
E4204957 4204957u --- NO COMMENTS
E4204959 4204959u --- NO COMMENTS
E4204961 4204961u --- NO COMMENTS
E4204964 4204964u --- NO COMMENTS
E4204965 4204965u --- NO COMMENTS
E4204966 4204966u --- NO COMMENTS
E4204967 4204967u --- NO COMMENTS
E4204968 4204968u --- NO COMMENTS
E4204969 4204969u --- NO COMMENTS
F420496 420496u --- NO COMMENTS
E4204970 4204970u --- NO COMMENTS
E4204971 4204971u --- NO COMMENTS
E4204972 4204972u --- NO COMMENTS
E4204973 4204973u --- NO COMMENTS
E4204974 4204974u --- NO COMMENTS
E4204976 4204976u --- NO COMMENTS
E4204978 4204978u --- NO COMMENTS
E4204979 4204979u --- NO COMMENTS
F420497 420497u --- NO COMMENTS
E4204980 4204980u --- NO COMMENTS
E4204983 4204983u --- NO COMMENTS
E4204986 4204986u --- NO COMMENTS
E4204988 4204988u --- NO COMMENTS
F420498 420498u --- NO COMMENTS
E4204991 4204991u --- NO COMMENTS
E4204996 4204996u --- NO COMMENTS
F420499 420499u --- NO COMMENTS
F42049 42049u --- NO COMMENTS
E4205000 4205000u --- NO COMMENTS
E4205001 4205001u --- NO COMMENTS
E4205002 4205002u --- NO COMMENTS
E4205003 4205003u --- NO COMMENTS
E4205004 4205004u --- NO COMMENTS
E4205005 4205005u --- NO COMMENTS
E4205006 4205006u --- NO COMMENTS
E4205007 4205007u --- NO COMMENTS
E4205008 4205008u --- NO COMMENTS
E4205009 4205009u --- NO COMMENTS
F420500 420500u --- NO COMMENTS
E4205010 4205010u --- NO COMMENTS
E4205011 4205011u --- NO COMMENTS
E4205012 4205012u --- NO COMMENTS
E4205013 4205013u --- NO COMMENTS
E4205014 4205014u --- NO COMMENTS
E4205015 4205015u --- NO COMMENTS
E4205016 4205016u --- NO COMMENTS
E4205017 4205017u --- NO COMMENTS
E4205018 4205018u --- NO COMMENTS
E4205019 4205019u --- NO COMMENTS
F420501 420501u --- NO COMMENTS
E4205020 4205020u --- NO COMMENTS
E4205021 4205021u --- NO COMMENTS
E4205022 4205022u --- NO COMMENTS
E4205023 4205023u --- NO COMMENTS
E4205024 4205024u --- NO COMMENTS
E4205026 4205026u --- NO COMMENTS
E4205027 4205027u --- NO COMMENTS
E4205028 4205028u --- NO COMMENTS
E4205029 4205029u --- NO COMMENTS
F420502 420502u --- NO COMMENTS
E4205030 4205030u --- NO COMMENTS
E4205031 4205031u --- NO COMMENTS
E4205032 4205032u --- NO COMMENTS
E4205033 4205033u --- NO COMMENTS
E4205034 4205034u --- NO COMMENTS
E4205035 4205035u --- NO COMMENTS
E4205036 4205036u --- NO COMMENTS
E4205037 4205037u --- NO COMMENTS
E4205038 4205038u --- NO COMMENTS
E4205039 4205039u --- NO COMMENTS
F420503 420503u --- NO COMMENTS
E4205041 4205041u --- NO COMMENTS
E4205042 4205042u --- NO COMMENTS
E4205043 4205043u --- NO COMMENTS
E4205044 4205044u --- NO COMMENTS
E4205045 4205045u --- NO COMMENTS
E4205046 4205046u --- NO COMMENTS
E4205048 4205048u --- NO COMMENTS
E4205049 4205049u --- NO COMMENTS
F420504 420504u --- NO COMMENTS
E4205050 4205050u --- NO COMMENTS
E4205051 4205051u --- NO COMMENTS
E4205059 4205059u --- NO COMMENTS
F420505 420505u --- NO COMMENTS
E4205060 4205060u --- NO COMMENTS
E4205062 4205062u --- NO COMMENTS
E4205063 4205063u --- NO COMMENTS
E4205066 4205066u --- NO COMMENTS
E4205067 4205067u --- NO COMMENTS
E4205069 4205069u --- NO COMMENTS
F420506 420506u --- NO COMMENTS
E4205070 4205070u --- NO COMMENTS
E4205071 4205071u --- NO COMMENTS
E4205073 4205073u --- NO COMMENTS
E4205074 4205074u --- NO COMMENTS
E4205075 4205075u --- NO COMMENTS
E4205076 4205076u --- NO COMMENTS
E4205079 4205079u --- NO COMMENTS
F420507 420507u --- NO COMMENTS
E4205080 4205080u --- NO COMMENTS
E4205082 4205082u --- NO COMMENTS
E4205083 4205083u --- NO COMMENTS
E4205084 4205084u --- NO COMMENTS
E4205085 4205085u --- NO COMMENTS
E4205086 4205086u --- NO COMMENTS
E4205087 4205087u --- NO COMMENTS
F420508 420508u --- NO COMMENTS
E4205090 4205090u --- NO COMMENTS
E4205093 4205093u --- NO COMMENTS
F420509 420509u --- NO COMMENTS
F42050 42050u --- NO COMMENTS
E4205106 4205106u --- NO COMMENTS
E4205107 4205107u --- NO COMMENTS
F420510 420510u --- NO COMMENTS
E4205110 4205110u --- NO COMMENTS
E4205113 4205113u --- NO COMMENTS
E4205114 4205114u --- NO COMMENTS
E4205116 4205116u --- NO COMMENTS
E4205118 4205118u --- NO COMMENTS
E4205119 4205119u --- NO COMMENTS
F420511 420511u --- NO COMMENTS
E4205120 4205120u --- NO COMMENTS
E4205121 4205121u --- NO COMMENTS
E4205122 4205122u --- NO COMMENTS
E4205123 4205123u --- NO COMMENTS
E4205124 4205124u --- NO COMMENTS
E4205125 4205125u --- NO COMMENTS
E4205126 4205126u --- NO COMMENTS
E4205127 4205127u --- NO COMMENTS
E4205128 4205128u --- NO COMMENTS
E4205129 4205129u --- NO COMMENTS
F420512 420512u --- NO COMMENTS
F420513 420513u --- NO COMMENTS
F420514 420514u --- NO COMMENTS
F420515 420515u --- NO COMMENTS
F420516 420516u --- NO COMMENTS
F420517 420517u --- NO COMMENTS
F420518 420518u --- NO COMMENTS
F420519 420519u --- NO COMMENTS
F42051 42051u --- NO COMMENTS
F420520 420520u --- NO COMMENTS
F420521 420521u --- NO COMMENTS
F420522 420522u --- NO COMMENTS
E4205231 4205231u --- NO COMMENTS
E4205232 4205232u --- NO COMMENTS
E4205233 4205233u --- NO COMMENTS
F420523 420523u --- NO COMMENTS
F420524 420524u --- NO COMMENTS
E4205258 4205258u --- NO COMMENTS
E4205259 4205259u --- NO COMMENTS
F420525 420525u --- NO COMMENTS
E4205260 4205260u --- NO COMMENTS
F420526 420526u --- NO COMMENTS
F420527 420527u --- NO COMMENTS
F420528 420528u --- NO COMMENTS
F420529 420529u --- NO COMMENTS
F42052 42052u --- NO COMMENTS
F420530 420530u --- NO COMMENTS
E4205312 4205312u --- NO COMMENTS
E4205313 4205313u --- NO COMMENTS
E4205314 4205314u --- NO COMMENTS
F420531 420531u --- NO COMMENTS
F420532 420532u --- NO COMMENTS
F420533 420533u --- NO COMMENTS
F420534 420534u --- NO COMMENTS
F420535 420535u --- NO COMMENTS
E4205387 4205387u --- NO COMMENTS
E4205388 4205388u --- NO COMMENTS
E4205389 4205389u --- NO COMMENTS
F42053 42053u --- NO COMMENTS
E4205414 4205414u --- NO COMMENTS
E4205415 4205415u --- NO COMMENTS
E4205416 4205416u --- NO COMMENTS
E4205418 4205418u --- NO COMMENTS
E4205419 4205419u --- NO COMMENTS
E4205420 4205420u --- NO COMMENTS
F42054 42054u --- NO COMMENTS
E4205535 4205535u --- NO COMMENTS
E4205536 4205536u --- NO COMMENTS
E4205537 4205537u --- NO COMMENTS
E4205538 4205538u --- NO COMMENTS
E4205539 4205539u --- NO COMMENTS
E4205540 4205540u --- NO COMMENTS
E4205541 4205541u --- NO COMMENTS
E4205542 4205542u --- NO COMMENTS
E4205543 4205543u --- NO COMMENTS
E4205571 4205571u --- NO COMMENTS
E4205572 4205572u --- NO COMMENTS
E4205573 4205573u --- NO COMMENTS
E4205574 4205574u --- NO COMMENTS
E4205575 4205575u --- NO COMMENTS
E4205576 4205576u --- NO COMMENTS
E4205598 4205598u --- NO COMMENTS
E4205599 4205599u --- NO COMMENTS
F42055 42055u --- NO COMMENTS
E4205600 4205600u --- NO COMMENTS
F420560 420560u --- NO COMMENTS
E4205613 4205613u --- NO COMMENTS
E4205614 4205614u --- NO COMMENTS
E4205615 4205615u --- NO COMMENTS
F420561 420561u --- NO COMMENTS
E4205628 4205628u --- NO COMMENTS
E4205629 4205629u --- NO COMMENTS
F420562 420562u --- NO COMMENTS
E4205630 4205630u --- NO COMMENTS
E4205637 4205637u --- NO COMMENTS
E4205638 4205638u --- NO COMMENTS
E4205639 4205639u --- NO COMMENTS
F420563 420563u --- NO COMMENTS
E4205640 4205640u --- NO COMMENTS
E4205641 4205641u --- NO COMMENTS
E4205642 4205642u --- NO COMMENTS
E4205643 4205643u --- NO COMMENTS
E4205644 4205644u --- NO COMMENTS
E4205645 4205645u --- NO COMMENTS
E4205646 4205646u --- NO COMMENTS
E4205647 4205647u --- NO COMMENTS
E4205648 4205648u --- NO COMMENTS
E4205649 4205649u --- NO COMMENTS
F420564 420564u --- NO COMMENTS
E4205650 4205650u --- NO COMMENTS
E4205651 4205651u --- NO COMMENTS
E4205652 4205652u --- NO COMMENTS
E4205653 4205653u --- NO COMMENTS
E4205654 4205654u --- NO COMMENTS
E4205655 4205655u --- NO COMMENTS
E4205656 4205656u --- NO COMMENTS
E4205657 4205657u --- NO COMMENTS
E4205658 4205658u --- NO COMMENTS
E4205659 4205659u --- NO COMMENTS
F420565 420565u --- NO COMMENTS
E4205660 4205660u --- NO COMMENTS
E4205661 4205661u --- NO COMMENTS
E4205662 4205662u --- NO COMMENTS
E4205663 4205663u --- NO COMMENTS
E4205664 4205664u --- NO COMMENTS
E4205665 4205665u --- NO COMMENTS
E4205666 4205666u --- NO COMMENTS
E4205667 4205667u --- NO COMMENTS
E4205668 4205668u --- NO COMMENTS
E4205669 4205669u --- NO COMMENTS
F420566 420566u --- NO COMMENTS
E4205670 4205670u --- NO COMMENTS
E4205671 4205671u --- NO COMMENTS
E4205672 4205672u --- NO COMMENTS
E4205673 4205673u --- NO COMMENTS
E4205674 4205674u --- NO COMMENTS
E4205675 4205675u --- NO COMMENTS
E4205676 4205676u --- NO COMMENTS
E4205677 4205677u --- NO COMMENTS
E4205678 4205678u --- NO COMMENTS
F420567 420567u --- NO COMMENTS
F420568 420568u --- NO COMMENTS
F420569 420569u --- NO COMMENTS
F420570 420570u --- NO COMMENTS
F420571 420571u --- NO COMMENTS
F420572 420572u --- NO COMMENTS
F420573 420573u --- NO COMMENTS
F420574 420574u --- NO COMMENTS
F420575 420575u --- NO COMMENTS
E4205865 4205865u --- NO COMMENTS
F42060 42060u --- NO COMMENTS
E4206143 4206143u --- NO COMMENTS
E4206144 4206144u --- NO COMMENTS
E4206145 4206145u --- NO COMMENTS
F42061 42061u --- NO COMMENTS
F42062 42062u --- NO COMMENTS
F42063 42063u --- NO COMMENTS
E4206437 4206437u --- NO COMMENTS
E4206438 4206438u --- NO COMMENTS
E4206439 4206439u --- NO COMMENTS
F420648 420648u --- NO COMMENTS
F420649 420649u --- NO COMMENTS
F420650 420650u --- NO COMMENTS
F420651 420651u --- NO COMMENTS
F420652 420652u --- NO COMMENTS
F420653 420653u --- NO COMMENTS
F420654 420654u --- NO COMMENTS
F420655 420655u --- NO COMMENTS
F420664 420664u --- NO COMMENTS
F420665 420665u --- NO COMMENTS
E4206668 4206668u --- NO COMMENTS
E4206669 4206669u --- NO COMMENTS
F420666 420666u --- NO COMMENTS
E4206670 4206670u --- NO COMMENTS
F420667 420667u --- NO COMMENTS
E4206680 4206680u --- NO COMMENTS
E4206681 4206681u --- NO COMMENTS
E4206682 4206682u --- NO COMMENTS
E4206686 4206686u --- NO COMMENTS
E4206687 4206687u --- NO COMMENTS
E4206688 4206688u --- NO COMMENTS
F420668 420668u --- NO COMMENTS
E4206695 4206695u --- NO COMMENTS
E4206696 4206696u --- NO COMMENTS
E4206697 4206697u --- NO COMMENTS
E4206698 4206698u --- NO COMMENTS
E4206699 4206699u --- NO COMMENTS
F420669 420669u --- NO COMMENTS
F42066 42066u --- NO COMMENTS
E4206700 4206700u --- NO COMMENTS
E4206701 4206701u --- NO COMMENTS
E4206702 4206702u --- NO COMMENTS
E4206703 4206703u --- NO COMMENTS
E4206704 4206704u --- NO COMMENTS
E4206705 4206705u --- NO COMMENTS
E4206706 4206706u --- NO COMMENTS
F420670 420670u --- NO COMMENTS
F420671 420671u --- NO COMMENTS
F420672 420672u --- NO COMMENTS
E4206734 4206734u --- NO COMMENTS
E4206735 4206735u --- NO COMMENTS
E4206736 4206736u --- NO COMMENTS
E4206737 4206737u --- NO COMMENTS
E4206738 4206738u --- NO COMMENTS
E4206739 4206739u --- NO COMMENTS
F420673 420673u --- NO COMMENTS
F420674 420674u --- NO COMMENTS
F420675 420675u --- NO COMMENTS
F420676 420676u --- NO COMMENTS
F420677 420677u --- NO COMMENTS
F420678 420678u --- NO COMMENTS
F420679 420679u --- NO COMMENTS
F42067 42067u --- NO COMMENTS
F420680 420680u --- NO COMMENTS
E4206812 4206812u --- NO COMMENTS
E4206813 4206813u --- NO COMMENTS
E4206814 4206814u --- NO COMMENTS
F420681 420681u --- NO COMMENTS
F420682 420682u --- NO COMMENTS
F420683 420683u --- NO COMMENTS
E4206842 4206842u --- NO COMMENTS
E4206843 4206843u --- NO COMMENTS
E4206844 4206844u --- NO COMMENTS
E4206845 4206845u --- NO COMMENTS
E4206846 4206846u --- NO COMMENTS
E4206847 4206847u --- NO COMMENTS
F420684 420684u --- NO COMMENTS
F420685 420685u --- NO COMMENTS
F420686 420686u --- NO COMMENTS
F420687 420687u --- NO COMMENTS
F420688 420688u --- NO COMMENTS
F420689 420689u --- NO COMMENTS
F42068 42068u --- NO COMMENTS
E4206902 4206902u --- NO COMMENTS
E4206903 4206903u --- NO COMMENTS
E4206904 4206904u --- NO COMMENTS
E4206905 4206905u --- NO COMMENTS
E4206906 4206906u --- NO COMMENTS
E4206907 4206907u --- NO COMMENTS
E4206908 4206908u --- NO COMMENTS
E4206909 4206909u --- NO COMMENTS
F420690 420690u --- NO COMMENTS
E4206910 4206910u --- NO COMMENTS
E4206911 4206911u --- NO COMMENTS
E4206912 4206912u --- NO COMMENTS
E4206913 4206913u --- NO COMMENTS
F420691 420691u --- NO COMMENTS
F420692 420692u --- NO COMMENTS
F420693 420693u --- NO COMMENTS
F420694 420694u --- NO COMMENTS
F420695 420695u --- NO COMMENTS
F420696 420696u --- NO COMMENTS
F420697 420697u --- NO COMMENTS
F420698 420698u --- NO COMMENTS
F420699 420699u --- NO COMMENTS
F42069 42069u --- NO COMMENTS
F420700 420700u --- NO COMMENTS
F420701 420701u --- NO COMMENTS
F420702 420702u --- NO COMMENTS
F420703 420703u --- NO COMMENTS
F42070 42070u --- NO COMMENTS
E4207113 4207113u --- NO COMMENTS
E4207114 4207114u --- NO COMMENTS
E4207115 4207115u --- NO COMMENTS
E4207232 4207232u --- NO COMMENTS
E4207233 4207233u --- NO COMMENTS
E4207234 4207234u --- NO COMMENTS
E4207286 4207286u --- NO COMMENTS
E4207287 4207287u --- NO COMMENTS
E4207288 4207288u --- NO COMMENTS
E4207289 4207289u --- NO COMMENTS
F420728 420728u --- NO COMMENTS
E4207290 4207290u --- NO COMMENTS
E4207291 4207291u --- NO COMMENTS
E4207292 4207292u --- NO COMMENTS
E4207293 4207293u --- NO COMMENTS
E4207294 4207294u --- NO COMMENTS
F420729 420729u --- NO COMMENTS
E4207307 4207307u --- NO COMMENTS
E4207308 4207308u --- NO COMMENTS
F420730 420730u --- NO COMMENTS
E4207312 4207312u --- NO COMMENTS
E4207313 4207313u --- NO COMMENTS
E4207314 4207314u --- NO COMMENTS
F420731 420731u --- NO COMMENTS
F420732 420732u --- NO COMMENTS
E4207330 4207330u --- NO COMMENTS
E4207331 4207331u --- NO COMMENTS
E4207332 4207332u --- NO COMMENTS
E4207333 4207333u --- NO COMMENTS
E4207334 4207334u --- NO COMMENTS
E4207335 4207335u --- NO COMMENTS
E4207336 4207336u --- NO COMMENTS
E4207337 4207337u --- NO COMMENTS
E4207338 4207338u --- NO COMMENTS
F420733 420733u --- NO COMMENTS
F420734 420734u --- NO COMMENTS
F420735 420735u --- NO COMMENTS
E4207369 4207369u --- NO COMMENTS
F420736 420736u --- NO COMMENTS
E4207370 4207370u --- NO COMMENTS
E4207371 4207371u --- NO COMMENTS
E4207378 4207378u --- NO COMMENTS
E4207379 4207379u --- NO COMMENTS
F420737 420737u --- NO COMMENTS
E4207380 4207380u --- NO COMMENTS
E4207381 4207381u --- NO COMMENTS
E4207382 4207382u --- NO COMMENTS
E4207383 4207383u --- NO COMMENTS
E4207387 4207387u --- NO COMMENTS
E4207388 4207388u --- NO COMMENTS
E4207389 4207389u --- NO COMMENTS
F420738 420738u --- NO COMMENTS
E4207390 4207390u --- NO COMMENTS
E4207391 4207391u --- NO COMMENTS
E4207392 4207392u --- NO COMMENTS
F420739 420739u --- NO COMMENTS
F420740 420740u --- NO COMMENTS
F420741 420741u --- NO COMMENTS
F420742 420742u --- NO COMMENTS
F420743 420743u --- NO COMMENTS
E4207448 4207448u --- NO COMMENTS
E4207449 4207449u --- NO COMMENTS
E4207450 4207450u --- NO COMMENTS
E4207451 4207451u --- NO COMMENTS
E4207452 4207452u --- NO COMMENTS
E4207453 4207453u --- NO COMMENTS
E4207499 4207499u --- NO COMMENTS
E4207500 4207500u --- NO COMMENTS
E4207501 4207501u --- NO COMMENTS
F42075 42075u --- NO COMMENTS
E4207655 4207655u --- NO COMMENTS
E4207656 4207656u --- NO COMMENTS
E4207657 4207657u --- NO COMMENTS
E4207682 4207682u --- NO COMMENTS
E4207683 4207683u --- NO COMMENTS
E4207684 4207684u --- NO COMMENTS
F42076 42076u --- NO COMMENTS
F42077 42077u --- NO COMMENTS
E4207802 4207802u --- NO COMMENTS
E4207803 4207803u --- NO COMMENTS
E4207804 4207804u --- NO COMMENTS
E4207880 4207880u --- NO COMMENTS
E4207881 4207881u --- NO COMMENTS
E4207882 4207882u --- NO COMMENTS
F42078 42078u --- NO COMMENTS
E4208012 4208012u --- NO COMMENTS
E4208029 4208029u --- NO COMMENTS
E4208030 4208030u --- NO COMMENTS
E4208031 4208031u --- NO COMMENTS
E4208032 4208032u --- NO COMMENTS
E4208035 4208035u --- NO COMMENTS
E4208036 4208036u --- NO COMMENTS
E4208037 4208037u --- NO COMMENTS
E4208038 4208038u --- NO COMMENTS
E4208040 4208040u --- NO COMMENTS
E4208043 4208043u --- NO COMMENTS
E4208045 4208045u --- NO COMMENTS
E4208046 4208046u --- NO COMMENTS
E4208048 4208048u --- NO COMMENTS
E4208050 4208050u --- NO COMMENTS
E4208052 4208052u --- NO COMMENTS
E4208053 4208053u --- NO COMMENTS
E4208054 4208054u --- NO COMMENTS
E4208055 4208055u --- NO COMMENTS
E4208056 4208056u --- NO COMMENTS
E4208058 4208058u --- NO COMMENTS
E4208059 4208059u --- NO COMMENTS
E4208061 4208061u --- NO COMMENTS
E4208063 4208063u --- NO COMMENTS
E4208065 4208065u --- NO COMMENTS
E4208066 4208066u --- NO COMMENTS
E4208069 4208069u --- NO COMMENTS
E4208070 4208070u --- NO COMMENTS
E4208071 4208071u --- NO COMMENTS
E4208073 4208073u --- NO COMMENTS
E4208074 4208074u --- NO COMMENTS
E4208076 4208076u --- NO COMMENTS
E4208077 4208077u --- NO COMMENTS
E4208078 4208078u --- NO COMMENTS
E4208085 4208085u --- NO COMMENTS
E4208086 4208086u --- NO COMMENTS
E4208087 4208087u --- NO COMMENTS
E4208088 4208088u --- NO COMMENTS
E4208089 4208089u --- NO COMMENTS
E4208090 4208090u --- NO COMMENTS
E4208091 4208091u --- NO COMMENTS
E4208092 4208092u --- NO COMMENTS
E4208093 4208093u --- NO COMMENTS
E4208094 4208094u --- NO COMMENTS
E4208095 4208095u --- NO COMMENTS
E4208096 4208096u --- NO COMMENTS
E4208097 4208097u --- NO COMMENTS
E4208098 4208098u --- NO COMMENTS
E4208099 4208099u --- NO COMMENTS
E4208100 4208100u --- NO COMMENTS
E4208101 4208101u --- NO COMMENTS
E4208102 4208102u --- NO COMMENTS
E4208103 4208103u --- NO COMMENTS
E4208110 4208110u --- NO COMMENTS
E4208111 4208111u --- NO COMMENTS
E4208113 4208113u --- NO COMMENTS
E4208114 4208114u --- NO COMMENTS
E4208115 4208115u --- NO COMMENTS
E4208116 4208116u --- NO COMMENTS
E4208117 4208117u --- NO COMMENTS
E4208118 4208118u --- NO COMMENTS
E4208119 4208119u --- NO COMMENTS
E4208120 4208120u --- NO COMMENTS
E4208129 4208129u --- NO COMMENTS
E4208130 4208130u --- NO COMMENTS
E4208131 4208131u --- NO COMMENTS
E4208132 4208132u --- NO COMMENTS
F420816 420816u --- NO COMMENTS
E4208173 4208173u --- NO COMMENTS
E4208174 4208174u --- NO COMMENTS
E4208175 4208175u --- NO COMMENTS
E4208176 4208176u --- NO COMMENTS
E4208177 4208177u --- NO COMMENTS
E4208178 4208178u --- NO COMMENTS
E4208179 4208179u --- NO COMMENTS
F420817 420817u --- NO COMMENTS
E4208180 4208180u --- NO COMMENTS
E4208181 4208181u --- NO COMMENTS
E4208182 4208182u --- NO COMMENTS
E4208183 4208183u --- NO COMMENTS
E4208184 4208184u --- NO COMMENTS
E4208185 4208185u --- NO COMMENTS
E4208186 4208186u --- NO COMMENTS
E4208187 4208187u --- NO COMMENTS
E4208188 4208188u --- NO COMMENTS
E4208189 4208189u --- NO COMMENTS
F420818 420818u --- NO COMMENTS
E4208190 4208190u --- NO COMMENTS
E4208191 4208191u --- NO COMMENTS
E4208192 4208192u --- NO COMMENTS
E4208193 4208193u --- NO COMMENTS
E4208194 4208194u --- NO COMMENTS
E4208195 4208195u --- NO COMMENTS
E4208196 4208196u --- NO COMMENTS
E4208197 4208197u --- NO COMMENTS
E4208198 4208198u --- NO COMMENTS
E4208199 4208199u --- NO COMMENTS
F420819 420819u --- NO COMMENTS
F42081 42081u --- NO COMMENTS
E4208200 4208200u --- NO COMMENTS
E4208204 4208204u --- NO COMMENTS
E4208205 4208205u --- NO COMMENTS
E4208206 4208206u --- NO COMMENTS
E4208207 4208207u --- NO COMMENTS
E4208208 4208208u --- NO COMMENTS
E4208209 4208209u --- NO COMMENTS
F420820 420820u --- NO COMMENTS
E4208213 4208213u --- NO COMMENTS
E4208214 4208214u --- NO COMMENTS
E4208215 4208215u --- NO COMMENTS
E4208216 4208216u --- NO COMMENTS
E4208217 4208217u --- NO COMMENTS
E4208218 4208218u --- NO COMMENTS
E4208219 4208219u --- NO COMMENTS
F420821 420821u --- NO COMMENTS
E4208222 4208222u --- NO COMMENTS
E4208223 4208223u --- NO COMMENTS
E4208224 4208224u --- NO COMMENTS
E4208225 4208225u --- NO COMMENTS
E4208226 4208226u --- NO COMMENTS
E4208227 4208227u --- NO COMMENTS
E4208228 4208228u --- NO COMMENTS
E4208229 4208229u --- NO COMMENTS
F420822 420822u --- NO COMMENTS
E4208230 4208230u --- NO COMMENTS
E4208231 4208231u --- NO COMMENTS
E4208232 4208232u --- NO COMMENTS
E4208233 4208233u --- NO COMMENTS
E4208234 4208234u --- NO COMMENTS
E4208235 4208235u --- NO COMMENTS
E4208236 4208236u --- NO COMMENTS
E4208237 4208237u --- NO COMMENTS
E4208238 4208238u --- NO COMMENTS
E4208239 4208239u --- NO COMMENTS
F420823 420823u --- NO COMMENTS
E4208240 4208240u --- NO COMMENTS
E4208241 4208241u --- NO COMMENTS
E4208242 4208242u --- NO COMMENTS
E4208243 4208243u --- NO COMMENTS
E4208244 4208244u --- NO COMMENTS
E4208245 4208245u --- NO COMMENTS
E4208246 4208246u --- NO COMMENTS
E4208250 4208250u --- NO COMMENTS
E4208251 4208251u --- NO COMMENTS
E4208252 4208252u --- NO COMMENTS
E4208268 4208268u --- NO COMMENTS
E4208269 4208269u --- NO COMMENTS
E4208270 4208270u --- NO COMMENTS
E4208274 4208274u --- NO COMMENTS
E4208275 4208275u --- NO COMMENTS
E4208276 4208276u --- NO COMMENTS
E4208277 4208277u --- NO COMMENTS
E4208284 4208284u --- NO COMMENTS
E4208285 4208285u --- NO COMMENTS
E4208286 4208286u --- NO COMMENTS
E4208287 4208287u --- NO COMMENTS
E4208291 4208291u --- NO COMMENTS
E4208292 4208292u --- NO COMMENTS
E4208293 4208293u --- NO COMMENTS
E4208294 4208294u --- NO COMMENTS
E4208295 4208295u --- NO COMMENTS
E4208296 4208296u --- NO COMMENTS
E4208297 4208297u --- NO COMMENTS
E4208298 4208298u --- NO COMMENTS
F42082 42082u --- NO COMMENTS
E4208302 4208302u --- NO COMMENTS
E4208312 4208312u --- NO COMMENTS
E4208313 4208313u --- NO COMMENTS
E4208314 4208314u --- NO COMMENTS
E4208321 4208321u --- NO COMMENTS
E4208322 4208322u --- NO COMMENTS
E4208323 4208323u --- NO COMMENTS
E4208324 4208324u --- NO COMMENTS
E4208325 4208325u --- NO COMMENTS
E4208326 4208326u --- NO COMMENTS
E4208327 4208327u --- NO COMMENTS
E4208328 4208328u --- NO COMMENTS
F420832 420832u --- NO COMMENTS
F420833 420833u --- NO COMMENTS
E4208341 4208341u --- NO COMMENTS
E4208342 4208342u --- NO COMMENTS
E4208343 4208343u --- NO COMMENTS
E4208344 4208344u --- NO COMMENTS
E4208345 4208345u --- NO COMMENTS
E4208346 4208346u --- NO COMMENTS
E4208347 4208347u --- NO COMMENTS
E4208348 4208348u --- NO COMMENTS
E4208349 4208349u --- NO COMMENTS
F420834 420834u --- NO COMMENTS
E4208350 4208350u --- NO COMMENTS
E4208354 4208354u --- NO COMMENTS
E4208355 4208355u --- NO COMMENTS
F420835 420835u --- NO COMMENTS
F420836 420836u --- NO COMMENTS
E4208378 4208378u --- NO COMMENTS
E4208379 4208379u --- NO COMMENTS
F420837 420837u --- NO COMMENTS
E4208380 4208380u --- NO COMMENTS
E4208381 4208381u --- NO COMMENTS
F420838 420838u --- NO COMMENTS
E4208395 4208395u --- NO COMMENTS
E4208396 4208396u --- NO COMMENTS
F420839 420839u --- NO COMMENTS
E4208400 4208400u --- NO COMMENTS
E4208401 4208401u --- NO COMMENTS
E4208402 4208402u --- NO COMMENTS
E4208403 4208403u --- NO COMMENTS
E4208404 4208404u --- NO COMMENTS
F420840 420840u --- NO COMMENTS
F420841 420841u --- NO COMMENTS
E4208426 4208426u --- NO COMMENTS
E4208427 4208427u --- NO COMMENTS
E4208428 4208428u --- NO COMMENTS
F420842 420842u --- NO COMMENTS
F420843 420843u --- NO COMMENTS
E4208441 4208441u --- NO COMMENTS
E4208442 4208442u --- NO COMMENTS
E4208443 4208443u --- NO COMMENTS
E4208444 4208444u --- NO COMMENTS
E4208445 4208445u --- NO COMMENTS
E4208446 4208446u --- NO COMMENTS
E4208447 4208447u --- NO COMMENTS
F420844 420844u --- NO COMMENTS
F420845 420845u --- NO COMMENTS
E4208466 4208466u --- NO COMMENTS
E4208467 4208467u --- NO COMMENTS
E4208468 4208468u --- NO COMMENTS
F420846 420846u --- NO COMMENTS
E4208478 4208478u --- NO COMMENTS
E4208479 4208479u --- NO COMMENTS
F420847 420847u --- NO COMMENTS
E4208480 4208480u --- NO COMMENTS
E4208481 4208481u --- NO COMMENTS
E4208482 4208482u --- NO COMMENTS
E4208483 4208483u --- NO COMMENTS
F420848 420848u --- NO COMMENTS
E4208490 4208490u --- NO COMMENTS
E4208491 4208491u --- NO COMMENTS
E4208492 4208492u --- NO COMMENTS
E4208493 4208493u --- NO COMMENTS
E4208494 4208494u --- NO COMMENTS
E4208495 4208495u --- NO COMMENTS
E4208496 4208496u --- NO COMMENTS
E4208497 4208497u --- NO COMMENTS
E4208498 4208498u --- NO COMMENTS
E4208499 4208499u --- NO COMMENTS
F420849 420849u --- NO COMMENTS
F42084 42084u --- NO COMMENTS
E4208500 4208500u --- NO COMMENTS
E4208501 4208501u --- NO COMMENTS
E4208502 4208502u --- NO COMMENTS
E4208503 4208503u --- NO COMMENTS
E4208504 4208504u --- NO COMMENTS
E4208505 4208505u --- NO COMMENTS
F420850 420850u --- NO COMMENTS
E4208515 4208515u --- NO COMMENTS
E4208516 4208516u --- NO COMMENTS
E4208517 4208517u --- NO COMMENTS
F420851 420851u --- NO COMMENTS
E4208524 4208524u --- NO COMMENTS
E4208525 4208525u --- NO COMMENTS
E4208526 4208526u --- NO COMMENTS
F420852 420852u --- NO COMMENTS
F420853 420853u --- NO COMMENTS
E4208548 4208548u --- NO COMMENTS
E4208549 4208549u --- NO COMMENTS
F420854 420854u --- NO COMMENTS
E4208550 4208550u --- NO COMMENTS
E4208557 4208557u --- NO COMMENTS
E4208558 4208558u --- NO COMMENTS
E4208559 4208559u --- NO COMMENTS
F420855 420855u --- NO COMMENTS
E4208560 4208560u --- NO COMMENTS
E4208561 4208561u --- NO COMMENTS
E4208562 4208562u --- NO COMMENTS
E4208563 4208563u --- NO COMMENTS
F420856 420856u --- NO COMMENTS
E4208576 4208576u --- NO COMMENTS
F420857 420857u --- NO COMMENTS
E4208583 4208583u --- NO COMMENTS
F420858 420858u --- NO COMMENTS
E4208590 4208590u --- NO COMMENTS
F420859 420859u --- NO COMMENTS
F42085 42085u --- NO COMMENTS
F420860 420860u --- NO COMMENTS
F420861 420861u --- NO COMMENTS
E4208628 4208628u --- NO COMMENTS
E4208629 4208629u --- NO COMMENTS
F420862 420862u --- NO COMMENTS
E4208630 4208630u --- NO COMMENTS
E4208631 4208631u --- NO COMMENTS
E4208632 4208632u --- NO COMMENTS
E4208633 4208633u --- NO COMMENTS
F420863 420863u --- NO COMMENTS
F420864 420864u --- NO COMMENTS
F420865 420865u --- NO COMMENTS
F420866 420866u --- NO COMMENTS
E4208679 4208679u --- NO COMMENTS
F420867 420867u --- NO COMMENTS
F420868 420868u --- NO COMMENTS
E4208692 4208692u --- NO COMMENTS
E4208693 4208693u --- NO COMMENTS
E4208694 4208694u --- NO COMMENTS
E4208698 4208698u --- NO COMMENTS
E4208699 4208699u --- NO COMMENTS
F420869 420869u --- NO COMMENTS
F42086 42086u --- NO COMMENTS
E4208700 4208700u --- NO COMMENTS
E4208704 4208704u --- NO COMMENTS
E4208705 4208705u --- NO COMMENTS
E4208706 4208706u --- NO COMMENTS
F420870 420870u --- NO COMMENTS
F420871 420871u --- NO COMMENTS
E4208722 4208722u --- NO COMMENTS
E4208723 4208723u --- NO COMMENTS
E4208794 4208794u --- NO COMMENTS
E4208795 4208795u --- NO COMMENTS
E4208796 4208796u --- NO COMMENTS
F42087 42087u --- NO COMMENTS
E4208800 4208800u --- NO COMMENTS
E4208801 4208801u --- NO COMMENTS
E4208802 4208802u --- NO COMMENTS
E4208803 4208803u --- NO COMMENTS
E4208816 4208816u --- NO COMMENTS
E4208823 4208823u --- NO COMMENTS
E4208840 4208840u --- NO COMMENTS
E4208841 4208841u --- NO COMMENTS
E4208842 4208842u --- NO COMMENTS
E4208843 4208843u --- NO COMMENTS
E4208844 4208844u --- NO COMMENTS
E4208845 4208845u --- NO COMMENTS
E4208846 4208846u --- NO COMMENTS
E4208847 4208847u --- NO COMMENTS
E4208848 4208848u --- NO COMMENTS
E4208849 4208849u --- NO COMMENTS
E4208850 4208850u --- NO COMMENTS
E4208851 4208851u --- NO COMMENTS
E4208852 4208852u --- NO COMMENTS
E4208853 4208853u --- NO COMMENTS
E4208854 4208854u --- NO COMMENTS
E4208855 4208855u --- NO COMMENTS
E4208856 4208856u --- NO COMMENTS
E4208857 4208857u --- NO COMMENTS
E4208858 4208858u --- NO COMMENTS
E4208859 4208859u --- NO COMMENTS
E4208860 4208860u --- NO COMMENTS
E4208861 4208861u --- NO COMMENTS
E4208862 4208862u --- NO COMMENTS
E4208863 4208863u --- NO COMMENTS
E4208864 4208864u --- NO COMMENTS
E4208868 4208868u --- NO COMMENTS
E4208869 4208869u --- NO COMMENTS
E4208870 4208870u --- NO COMMENTS
E4208890 4208890u --- NO COMMENTS
E4208891 4208891u --- NO COMMENTS
E4208898 4208898u --- NO COMMENTS
E4208899 4208899u --- NO COMMENTS
F42088 42088u --- NO COMMENTS
E4208903 4208903u --- NO COMMENTS
E4208913 4208913u --- NO COMMENTS
E4208914 4208914u --- NO COMMENTS
E4208915 4208915u --- NO COMMENTS
E4208916 4208916u --- NO COMMENTS
E4208917 4208917u --- NO COMMENTS
E4208927 4208927u --- NO COMMENTS
E4208928 4208928u --- NO COMMENTS
E4208929 4208929u --- NO COMMENTS
F420896 420896u --- NO COMMENTS
F420897 420897u --- NO COMMENTS
F420898 420898u --- NO COMMENTS
F420899 420899u --- NO COMMENTS
F420900 420900u --- NO COMMENTS
F420901 420901u --- NO COMMENTS
E4209020 4209020u --- NO COMMENTS
E4209027 4209027u --- NO COMMENTS
F420902 420902u --- NO COMMENTS
F420903 420903u --- NO COMMENTS
E4209046 4209046u --- NO COMMENTS
E4209047 4209047u --- NO COMMENTS
E4209048 4209048u --- NO COMMENTS
F420904 420904u --- NO COMMENTS
E4209058 4209058u --- NO COMMENTS
F420905 420905u --- NO COMMENTS
E4209062 4209062u --- NO COMMENTS
E4209063 4209063u --- NO COMMENTS
E4209067 4209067u --- NO COMMENTS
F420906 420906u --- NO COMMENTS
F420907 420907u --- NO COMMENTS
F420908 420908u --- NO COMMENTS
F420909 420909u --- NO COMMENTS
E4209104 4209104u --- NO COMMENTS
E4209105 4209105u --- NO COMMENTS
E4209106 4209106u --- NO COMMENTS
E4209107 4209107u --- NO COMMENTS
E4209108 4209108u --- NO COMMENTS
F420910 420910u --- NO COMMENTS
F420911 420911u --- NO COMMENTS
E4209205 4209205u --- NO COMMENTS
E4209206 4209206u --- NO COMMENTS
E4209207 4209207u --- NO COMMENTS
E4209208 4209208u --- NO COMMENTS
E4209218 4209218u --- NO COMMENTS
E4209219 4209219u --- NO COMMENTS
E4209220 4209220u --- NO COMMENTS
E4209236 4209236u --- NO COMMENTS
E4209261 4209261u --- NO COMMENTS
E4209265 4209265u --- NO COMMENTS
E4209266 4209266u --- NO COMMENTS
E4209267 4209267u --- NO COMMENTS
F42092 42092u --- NO COMMENTS
E4209301 4209301u --- NO COMMENTS
E4209302 4209302u --- NO COMMENTS
E4209303 4209303u --- NO COMMENTS
E4209304 4209304u --- NO COMMENTS
E4209305 4209305u --- NO COMMENTS
E4209306 4209306u --- NO COMMENTS
E4209328 4209328u --- NO COMMENTS
E4209329 4209329u --- NO COMMENTS
E4209330 4209330u --- NO COMMENTS
E4209331 4209331u --- NO COMMENTS
E4209344 4209344u --- NO COMMENTS
E4209345 4209345u --- NO COMMENTS
E4209346 4209346u --- NO COMMENTS
E4209347 4209347u --- NO COMMENTS
E4209348 4209348u --- NO COMMENTS
E4209349 4209349u --- NO COMMENTS
E4209371 4209371u --- NO COMMENTS
E4209372 4209372u --- NO COMMENTS
F42093 42093u --- NO COMMENTS
E4209401 4209401u --- NO COMMENTS
E4209402 4209402u --- NO COMMENTS
E4209403 4209403u --- NO COMMENTS
E4209407 4209407u --- NO COMMENTS
E4209408 4209408u --- NO COMMENTS
E4209412 4209412u --- NO COMMENTS
E4209413 4209413u --- NO COMMENTS
E4209414 4209414u --- NO COMMENTS
E4209415 4209415u --- NO COMMENTS
E4209416 4209416u --- NO COMMENTS
E4209417 4209417u --- NO COMMENTS
E4209418 4209418u --- NO COMMENTS
E4209422 4209422u --- NO COMMENTS
E4209430 4209430u --- NO COMMENTS
E4209431 4209431u --- NO COMMENTS
E4209432 4209432u --- NO COMMENTS
E4209433 4209433u --- NO COMMENTS
E4209434 4209434u --- NO COMMENTS
E4209435 4209435u --- NO COMMENTS
E4209442 4209442u --- NO COMMENTS
E4209455 4209455u --- NO COMMENTS
E4209456 4209456u --- NO COMMENTS
E4209457 4209457u --- NO COMMENTS
E4209462 4209462u --- NO COMMENTS
E4209463 4209463u --- NO COMMENTS
E4209464 4209464u --- NO COMMENTS
F42094 42094u --- NO COMMENTS
E4209595 4209595u --- NO COMMENTS
E4209596 4209596u --- NO COMMENTS
E4209597 4209597u --- NO COMMENTS
F42095 42095u --- NO COMMENTS
E4209604 4209604u --- NO COMMENTS
E4209626 4209626u --- NO COMMENTS
E4209627 4209627u --- NO COMMENTS
E4209642 4209642u --- NO COMMENTS
E4209643 4209643u --- NO COMMENTS
E4209644 4209644u --- NO COMMENTS
E4209645 4209645u --- NO COMMENTS
E4209646 4209646u --- NO COMMENTS
E4209656 4209656u --- NO COMMENTS
E4209657 4209657u --- NO COMMENTS
E4209658 4209658u --- NO COMMENTS
E4209659 4209659u --- NO COMMENTS
E4209660 4209660u --- NO COMMENTS
E4209661 4209661u --- NO COMMENTS
E4209662 4209662u --- NO COMMENTS
E4209681 4209681u --- NO COMMENTS
E4209682 4209682u --- NO COMMENTS
E4209683 4209683u --- NO COMMENTS
E4209684 4209684u --- NO COMMENTS
E4209685 4209685u --- NO COMMENTS
E4209686 4209686u --- NO COMMENTS
E4209687 4209687u --- NO COMMENTS
E4209688 4209688u --- NO COMMENTS
E4209695 4209695u --- NO COMMENTS
E4209699 4209699u --- NO COMMENTS
F42096 42096u --- NO COMMENTS
E4209706 4209706u --- NO COMMENTS
E4209707 4209707u --- NO COMMENTS
E4209708 4209708u --- NO COMMENTS
E4209709 4209709u --- NO COMMENTS
E4209710 4209710u --- NO COMMENTS
E4209719 4209719u --- NO COMMENTS
E4209723 4209723u --- NO COMMENTS
E4209724 4209724u --- NO COMMENTS
E4209737 4209737u --- NO COMMENTS
E4209747 4209747u --- NO COMMENTS
E4209748 4209748u --- NO COMMENTS
E4209749 4209749u --- NO COMMENTS
E4209792 4209792u --- NO COMMENTS
E4209793 4209793u --- NO COMMENTS
E4209794 4209794u --- NO COMMENTS
E4209795 4209795u --- NO COMMENTS
E4209796 4209796u --- NO COMMENTS
E4209797 4209797u --- NO COMMENTS
E4209798 4209798u --- NO COMMENTS
E4209799 4209799u --- NO COMMENTS
F42097 42097u --- NO COMMENTS
E4209800 4209800u --- NO COMMENTS
E4209801 4209801u --- NO COMMENTS
E4209847 4209847u --- NO COMMENTS
E4209848 4209848u --- NO COMMENTS
F420984 420984u --- NO COMMENTS
E4209852 4209852u --- NO COMMENTS
E4209853 4209853u --- NO COMMENTS
E4209854 4209854u --- NO COMMENTS
F420985 420985u --- NO COMMENTS
F420986 420986u --- NO COMMENTS
E4209873 4209873u --- NO COMMENTS
E4209874 4209874u --- NO COMMENTS
F420987 420987u --- NO COMMENTS
F420988 420988u --- NO COMMENTS
F420989 420989u --- NO COMMENTS
F42098 42098u --- NO COMMENTS
F420990 420990u --- NO COMMENTS
F420991 420991u --- NO COMMENTS
E4210001 4210001u --- NO COMMENTS
E4210002 4210002u --- NO COMMENTS
E4210003 4210003u --- NO COMMENTS
E4210004 4210004u --- NO COMMENTS
E4210005 4210005u --- NO COMMENTS
F421000 421000u --- NO COMMENTS
F421001 421001u --- NO COMMENTS
E4210021 4210021u --- NO COMMENTS
E4210025 4210025u --- NO COMMENTS
E4210026 4210026u --- NO COMMENTS
E4210027 4210027u --- NO COMMENTS
E4210028 4210028u --- NO COMMENTS
E4210029 4210029u --- NO COMMENTS
F421002 421002u --- NO COMMENTS
E4210030 4210030u --- NO COMMENTS
E4210031 4210031u --- NO COMMENTS
E4210038 4210038u --- NO COMMENTS
E4210039 4210039u --- NO COMMENTS
F421003 421003u --- NO COMMENTS
E4210040 4210040u --- NO COMMENTS
F421004 421004u --- NO COMMENTS
F421005 421005u --- NO COMMENTS
F421006 421006u --- NO COMMENTS
F421007 421007u --- NO COMMENTS
F421008 421008u --- NO COMMENTS
E4210095 4210095u --- NO COMMENTS
E4210096 4210096u --- NO COMMENTS
F421009 421009u --- NO COMMENTS
E4210106 4210106u --- NO COMMENTS
F421010 421010u --- NO COMMENTS
F421011 421011u --- NO COMMENTS
F421012 421012u --- NO COMMENTS
F421013 421013u --- NO COMMENTS
F421014 421014u --- NO COMMENTS
F421015 421015u --- NO COMMENTS
F421016 421016u --- NO COMMENTS
F421017 421017u --- NO COMMENTS
F421018 421018u --- NO COMMENTS
E4210197 4210197u --- NO COMMENTS
E4210198 4210198u --- NO COMMENTS
E4210199 4210199u --- NO COMMENTS
F421019 421019u --- NO COMMENTS
F42101 42101u --- NO COMMENTS
E4210200 4210200u --- NO COMMENTS
E4210201 4210201u --- NO COMMENTS
E4210202 4210202u --- NO COMMENTS
E4210203 4210203u --- NO COMMENTS
E4210204 4210204u --- NO COMMENTS
E4210205 4210205u --- NO COMMENTS
E4210206 4210206u --- NO COMMENTS
E4210207 4210207u --- NO COMMENTS
E4210208 4210208u --- NO COMMENTS
E4210209 4210209u --- NO COMMENTS
F421020 421020u --- NO COMMENTS
E4210210 4210210u --- NO COMMENTS
E4210211 4210211u --- NO COMMENTS
E4210212 4210212u --- NO COMMENTS
E4210213 4210213u --- NO COMMENTS
E4210214 4210214u --- NO COMMENTS
E4210215 4210215u --- NO COMMENTS
E4210216 4210216u --- NO COMMENTS
E4210217 4210217u --- NO COMMENTS
E4210218 4210218u --- NO COMMENTS
E4210219 4210219u --- NO COMMENTS
F421021 421021u --- NO COMMENTS
E4210220 4210220u --- NO COMMENTS
E4210221 4210221u --- NO COMMENTS
E4210222 4210222u --- NO COMMENTS
E4210223 4210223u --- NO COMMENTS
E4210224 4210224u --- NO COMMENTS
E4210225 4210225u --- NO COMMENTS
E4210226 4210226u --- NO COMMENTS
E4210227 4210227u --- NO COMMENTS
E4210228 4210228u --- NO COMMENTS
E4210229 4210229u --- NO COMMENTS
F421022 421022u --- NO COMMENTS
E4210230 4210230u --- NO COMMENTS
E4210231 4210231u --- NO COMMENTS
E4210232 4210232u --- NO COMMENTS
E4210236 4210236u --- NO COMMENTS
E4210237 4210237u --- NO COMMENTS
E4210238 4210238u --- NO COMMENTS
E4210239 4210239u --- NO COMMENTS
F421023 421023u --- NO COMMENTS
E4210240 4210240u --- NO COMMENTS
E4210241 4210241u --- NO COMMENTS
E4210242 4210242u --- NO COMMENTS
E4210243 4210243u --- NO COMMENTS
E4210244 4210244u --- NO COMMENTS
E4210245 4210245u --- NO COMMENTS
E4210246 4210246u --- NO COMMENTS
E4210247 4210247u --- NO COMMENTS
F421024 421024u --- NO COMMENTS
F421025 421025u --- NO COMMENTS
E4210264 4210264u --- NO COMMENTS
E4210265 4210265u --- NO COMMENTS
E4210266 4210266u --- NO COMMENTS
E4210267 4210267u --- NO COMMENTS
E4210268 4210268u --- NO COMMENTS
E4210269 4210269u --- NO COMMENTS
F421026 421026u --- NO COMMENTS
E4210270 4210270u --- NO COMMENTS
E4210271 4210271u --- NO COMMENTS
E4210272 4210272u --- NO COMMENTS
E4210273 4210273u --- NO COMMENTS
E4210274 4210274u --- NO COMMENTS
E4210275 4210275u --- NO COMMENTS
F421027 421027u --- NO COMMENTS
E4210280 4210280u --- NO COMMENTS
E4210281 4210281u --- NO COMMENTS
E4210282 4210282u --- NO COMMENTS
E4210283 4210283u --- NO COMMENTS
E4210284 4210284u --- NO COMMENTS
E4210285 4210285u --- NO COMMENTS
E4210286 4210286u --- NO COMMENTS
E4210287 4210287u --- NO COMMENTS
E4210288 4210288u --- NO COMMENTS
E4210289 4210289u --- NO COMMENTS
F421028 421028u --- NO COMMENTS
E4210290 4210290u --- NO COMMENTS
E4210292 4210292u --- NO COMMENTS
E4210296 4210296u --- NO COMMENTS
E4210297 4210297u --- NO COMMENTS
E4210298 4210298u --- NO COMMENTS
E4210299 4210299u --- NO COMMENTS
F421029 421029u --- NO COMMENTS
F42102 42102u --- NO COMMENTS
F421030 421030u --- NO COMMENTS
F421031 421031u --- NO COMMENTS
E4210321 4210321u --- NO COMMENTS
E4210322 4210322u --- NO COMMENTS
F421032 421032u --- NO COMMENTS
E4210338 4210338u --- NO COMMENTS
F421033 421033u --- NO COMMENTS
F421034 421034u --- NO COMMENTS
F421035 421035u --- NO COMMENTS
F421036 421036u --- NO COMMENTS
F421037 421037u --- NO COMMENTS
F421038 421038u --- NO COMMENTS
F421039 421039u --- NO COMMENTS
F42103 42103u --- NO COMMENTS
E4210408 4210408u --- NO COMMENTS
E4210472 4210472u --- NO COMMENTS
E4210473 4210473u --- NO COMMENTS
E4210474 4210474u --- NO COMMENTS
E4210475 4210475u --- NO COMMENTS
E4210476 4210476u --- NO COMMENTS
E4210477 4210477u --- NO COMMENTS
E4210479 4210479u --- NO COMMENTS
F42104 42104u --- NO COMMENTS
E4210502 4210502u --- NO COMMENTS
E4210584 4210584u --- NO COMMENTS
E4210585 4210585u --- NO COMMENTS
E4210586 4210586u --- NO COMMENTS
F42105 42105u --- NO COMMENTS
E4210623 4210623u --- NO COMMENTS
E4210642 4210642u --- NO COMMENTS
E4210643 4210643u --- NO COMMENTS
E4210644 4210644u --- NO COMMENTS
E4210645 4210645u --- NO COMMENTS
E4210646 4210646u --- NO COMMENTS
E4210647 4210647u --- NO COMMENTS
E4210648 4210648u --- NO COMMENTS
E4210649 4210649u --- NO COMMENTS
F421064 421064u --- NO COMMENTS
E4210650 4210650u --- NO COMMENTS
E4210651 4210651u --- NO COMMENTS
E4210652 4210652u --- NO COMMENTS
E4210653 4210653u --- NO COMMENTS
E4210654 4210654u --- NO COMMENTS
E4210655 4210655u --- NO COMMENTS
E4210656 4210656u --- NO COMMENTS
E4210657 4210657u --- NO COMMENTS
E4210658 4210658u --- NO COMMENTS
E4210659 4210659u --- NO COMMENTS
F421065 421065u --- NO COMMENTS
E4210660 4210660u --- NO COMMENTS
E4210661 4210661u --- NO COMMENTS
E4210662 4210662u --- NO COMMENTS
E4210663 4210663u --- NO COMMENTS
F421066 421066u --- NO COMMENTS
E4210673 4210673u --- NO COMMENTS
E4210674 4210674u --- NO COMMENTS
E4210675 4210675u --- NO COMMENTS
E4210676 4210676u --- NO COMMENTS
E4210677 4210677u --- NO COMMENTS
E4210678 4210678u --- NO COMMENTS
E4210679 4210679u --- NO COMMENTS
F421067 421067u --- NO COMMENTS
E4210684 4210684u --- NO COMMENTS
F421068 421068u --- NO COMMENTS
E4210694 4210694u --- NO COMMENTS
E4210695 4210695u --- NO COMMENTS
E4210696 4210696u --- NO COMMENTS
E4210697 4210697u --- NO COMMENTS
E4210698 4210698u --- NO COMMENTS
E4210699 4210699u --- NO COMMENTS
F421069 421069u --- NO COMMENTS
F42106 42106u --- NO COMMENTS
E4210700 4210700u --- NO COMMENTS
F421070 421070u --- NO COMMENTS
F421071 421071u --- NO COMMENTS
F421072 421072u --- NO COMMENTS
F421073 421073u --- NO COMMENTS
F421074 421074u --- NO COMMENTS
F421075 421075u --- NO COMMENTS
F421076 421076u --- NO COMMENTS
E4210779 4210779u --- NO COMMENTS
F421077 421077u --- NO COMMENTS
E4210780 4210780u --- NO COMMENTS
E4210781 4210781u --- NO COMMENTS
E4210785 4210785u --- NO COMMENTS
E4210786 4210786u --- NO COMMENTS
E4210787 4210787u --- NO COMMENTS
F421078 421078u --- NO COMMENTS
E4210791 4210791u --- NO COMMENTS
E4210792 4210792u --- NO COMMENTS
E4210793 4210793u --- NO COMMENTS
F421079 421079u --- NO COMMENTS
F42107 42107u --- NO COMMENTS
E4210803 4210803u --- NO COMMENTS
E4210807 4210807u --- NO COMMENTS
E4210811 4210811u --- NO COMMENTS
E4210812 4210812u --- NO COMMENTS
E4210813 4210813u --- NO COMMENTS
E4210814 4210814u --- NO COMMENTS
E4210815 4210815u --- NO COMMENTS
E4210816 4210816u --- NO COMMENTS
E4210859 4210859u --- NO COMMENTS
E4210860 4210860u --- NO COMMENTS
E4210861 4210861u --- NO COMMENTS
E4210862 4210862u --- NO COMMENTS
E4210863 4210863u --- NO COMMENTS
E4210864 4210864u --- NO COMMENTS
E4210865 4210865u --- NO COMMENTS
E4210866 4210866u --- NO COMMENTS
E4210879 4210879u --- NO COMMENTS
E4210880 4210880u --- NO COMMENTS
E4210881 4210881u --- NO COMMENTS
E4210882 4210882u --- NO COMMENTS
F42108 42108u --- NO COMMENTS
E4210907 4210907u --- NO COMMENTS
E4210911 4210911u --- NO COMMENTS
E4210912 4210912u --- NO COMMENTS
E4210913 4210913u --- NO COMMENTS
E4210914 4210914u --- NO COMMENTS
E4210915 4210915u --- NO COMMENTS
E4210916 4210916u --- NO COMMENTS
E4210917 4210917u --- NO COMMENTS
E4210918 4210918u --- NO COMMENTS
E4210919 4210919u --- NO COMMENTS
E4210920 4210920u --- NO COMMENTS
E4210927 4210927u --- NO COMMENTS
E4210937 4210937u --- NO COMMENTS
E4210938 4210938u --- NO COMMENTS
E4210939 4210939u --- NO COMMENTS
E4210940 4210940u --- NO COMMENTS
E4210941 4210941u --- NO COMMENTS
E4210948 4210948u --- NO COMMENTS
E4210952 4210952u --- NO COMMENTS
E4210953 4210953u --- NO COMMENTS
E4210954 4210954u --- NO COMMENTS
E4210958 4210958u --- NO COMMENTS
E4210965 4210965u --- NO COMMENTS
E4210966 4210966u --- NO COMMENTS
E4210967 4210967u --- NO COMMENTS
E4210968 4210968u --- NO COMMENTS
E4210969 4210969u --- NO COMMENTS
E4210985 4210985u --- NO COMMENTS
E4210986 4210986u --- NO COMMENTS
E4210987 4210987u --- NO COMMENTS
E4210988 4210988u --- NO COMMENTS
E4210989 4210989u --- NO COMMENTS
E4210990 4210990u --- NO COMMENTS
F42109 42109u --- NO COMMENTS
E4211006 4211006u --- NO COMMENTS
E4211007 4211007u --- NO COMMENTS
E4211008 4211008u --- NO COMMENTS
E4211009 4211009u --- NO COMMENTS
E4211010 4211010u --- NO COMMENTS
E4211011 4211011u --- NO COMMENTS
E4211012 4211012u --- NO COMMENTS
E4211013 4211013u --- NO COMMENTS
E4211014 4211014u --- NO COMMENTS
E4211015 4211015u --- NO COMMENTS
E4211016 4211016u --- NO COMMENTS
E4211017 4211017u --- NO COMMENTS
E4211018 4211018u --- NO COMMENTS
E4211019 4211019u --- NO COMMENTS
E4211020 4211020u --- NO COMMENTS
E4211021 4211021u --- NO COMMENTS
E4211022 4211022u --- NO COMMENTS
E4211023 4211023u --- NO COMMENTS
E4211024 4211024u --- NO COMMENTS
E4211025 4211025u --- NO COMMENTS
E4211026 4211026u --- NO COMMENTS
E4211027 4211027u --- NO COMMENTS
E4211028 4211028u --- NO COMMENTS
E4211029 4211029u --- NO COMMENTS
E4211030 4211030u --- NO COMMENTS
E4211031 4211031u --- NO COMMENTS
E4211032 4211032u --- NO COMMENTS
E4211033 4211033u --- NO COMMENTS
E4211034 4211034u --- NO COMMENTS
E4211035 4211035u --- NO COMMENTS
E4211036 4211036u --- NO COMMENTS
E4211037 4211037u --- NO COMMENTS
E4211038 4211038u --- NO COMMENTS
E4211039 4211039u --- NO COMMENTS
E4211040 4211040u --- NO COMMENTS
E4211041 4211041u --- NO COMMENTS
E4211042 4211042u --- NO COMMENTS
E4211043 4211043u --- NO COMMENTS
E4211044 4211044u --- NO COMMENTS
E4211045 4211045u --- NO COMMENTS
E4211046 4211046u --- NO COMMENTS
E4211047 4211047u --- NO COMMENTS
E4211048 4211048u --- NO COMMENTS
E4211049 4211049u --- NO COMMENTS
E4211050 4211050u --- NO COMMENTS
E4211051 4211051u --- NO COMMENTS
E4211052 4211052u --- NO COMMENTS
E4211053 4211053u --- NO COMMENTS
E4211054 4211054u --- NO COMMENTS
E4211055 4211055u --- NO COMMENTS
E4211056 4211056u --- NO COMMENTS
E4211057 4211057u --- NO COMMENTS
E4211058 4211058u --- NO COMMENTS
E4211059 4211059u --- NO COMMENTS
E4211060 4211060u --- NO COMMENTS
E4211061 4211061u --- NO COMMENTS
E4211062 4211062u --- NO COMMENTS
E4211063 4211063u --- NO COMMENTS
E4211064 4211064u --- NO COMMENTS
E4211065 4211065u --- NO COMMENTS
E4211066 4211066u --- NO COMMENTS
E4211067 4211067u --- NO COMMENTS
E4211068 4211068u --- NO COMMENTS
E4211069 4211069u --- NO COMMENTS
E4211070 4211070u --- NO COMMENTS
E4211071 4211071u --- NO COMMENTS
E4211075 4211075u --- NO COMMENTS
E4211076 4211076u --- NO COMMENTS
E4211077 4211077u --- NO COMMENTS
E4211078 4211078u --- NO COMMENTS
E4211079 4211079u --- NO COMMENTS
E4211080 4211080u --- NO COMMENTS
E4211081 4211081u --- NO COMMENTS
E4211082 4211082u --- NO COMMENTS
E4211083 4211083u --- NO COMMENTS
E4211084 4211084u --- NO COMMENTS
E4211085 4211085u --- NO COMMENTS
E4211086 4211086u --- NO COMMENTS
E4211087 4211087u --- NO COMMENTS
E4211088 4211088u --- NO COMMENTS
E4211089 4211089u --- NO COMMENTS
E4211090 4211090u --- NO COMMENTS
E4211091 4211091u --- NO COMMENTS
E4211092 4211092u --- NO COMMENTS
E4211093 4211093u --- NO COMMENTS
E4211094 4211094u --- NO COMMENTS
E4211095 4211095u --- NO COMMENTS
E4211096 4211096u --- NO COMMENTS
E4211097 4211097u --- NO COMMENTS
E4211098 4211098u --- NO COMMENTS
E4211099 4211099u --- NO COMMENTS
E4211100 4211100u --- NO COMMENTS
E4211101 4211101u --- NO COMMENTS
E4211102 4211102u --- NO COMMENTS
E4211103 4211103u --- NO COMMENTS
E4211104 4211104u --- NO COMMENTS
E4211105 4211105u --- NO COMMENTS
E4211106 4211106u --- NO COMMENTS
E4211107 4211107u --- NO COMMENTS
E4211108 4211108u --- NO COMMENTS
E4211109 4211109u --- NO COMMENTS
E4211110 4211110u --- NO COMMENTS
E4211111 4211111u --- NO COMMENTS
E4211112 4211112u --- NO COMMENTS
E4211113 4211113u --- NO COMMENTS
E4211114 4211114u --- NO COMMENTS
E4211115 4211115u --- NO COMMENTS
E4211116 4211116u --- NO COMMENTS
E4211117 4211117u --- NO COMMENTS
E4211118 4211118u --- NO COMMENTS
E4211119 4211119u --- NO COMMENTS
E4211120 4211120u --- NO COMMENTS
E4211121 4211121u --- NO COMMENTS
E4211122 4211122u --- NO COMMENTS
E4211123 4211123u --- NO COMMENTS
E4211124 4211124u --- NO COMMENTS
E4211125 4211125u --- NO COMMENTS
E4211126 4211126u --- NO COMMENTS
E4211127 4211127u --- NO COMMENTS
E4211128 4211128u --- NO COMMENTS
E4211129 4211129u --- NO COMMENTS
E4211130 4211130u --- NO COMMENTS
E4211131 4211131u --- NO COMMENTS
E4211132 4211132u --- NO COMMENTS
E4211133 4211133u --- NO COMMENTS
E4211134 4211134u --- NO COMMENTS
E4211135 4211135u --- NO COMMENTS
E4211136 4211136u --- NO COMMENTS
E4211137 4211137u --- NO COMMENTS
E4211138 4211138u --- NO COMMENTS
E4211139 4211139u --- NO COMMENTS
E4211140 4211140u --- NO COMMENTS
E4211141 4211141u --- NO COMMENTS
E4211142 4211142u --- NO COMMENTS
E4211143 4211143u --- NO COMMENTS
E4211144 4211144u --- NO COMMENTS
E4211145 4211145u --- NO COMMENTS
E4211146 4211146u --- NO COMMENTS
E4211147 4211147u --- NO COMMENTS
E4211148 4211148u --- NO COMMENTS
E4211149 4211149u --- NO COMMENTS
E4211150 4211150u --- NO COMMENTS
E4211151 4211151u --- NO COMMENTS
E4211152 4211152u --- NO COMMENTS
E4211153 4211153u --- NO COMMENTS
E4211154 4211154u --- NO COMMENTS
E4211155 4211155u --- NO COMMENTS
E4211156 4211156u --- NO COMMENTS
E4211157 4211157u --- NO COMMENTS
E4211158 4211158u --- NO COMMENTS
E4211159 4211159u --- NO COMMENTS
E4211160 4211160u --- NO COMMENTS
E4211161 4211161u --- NO COMMENTS
E4211162 4211162u --- NO COMMENTS
E4211163 4211163u --- NO COMMENTS
E4211164 4211164u --- NO COMMENTS
E4211165 4211165u --- NO COMMENTS
E4211166 4211166u --- NO COMMENTS
E4211167 4211167u --- NO COMMENTS
E4211168 4211168u --- NO COMMENTS
E4211169 4211169u --- NO COMMENTS
E4211170 4211170u --- NO COMMENTS
E4211171 4211171u --- NO COMMENTS
E4211172 4211172u --- NO COMMENTS
E4211173 4211173u --- NO COMMENTS
E4211174 4211174u --- NO COMMENTS
E4211175 4211175u --- NO COMMENTS
E4211176 4211176u --- NO COMMENTS
E4211177 4211177u --- NO COMMENTS
E4211178 4211178u --- NO COMMENTS
E4211179 4211179u --- NO COMMENTS
E4211180 4211180u --- NO COMMENTS
E4211181 4211181u --- NO COMMENTS
E4211182 4211182u --- NO COMMENTS
E4211183 4211183u --- NO COMMENTS
E4211184 4211184u --- NO COMMENTS
E4211185 4211185u --- NO COMMENTS
E4211186 4211186u --- NO COMMENTS
E4211187 4211187u --- NO COMMENTS
E4211188 4211188u --- NO COMMENTS
E4211189 4211189u --- NO COMMENTS
E4211190 4211190u --- NO COMMENTS
E4211191 4211191u --- NO COMMENTS
E4211192 4211192u --- NO COMMENTS
E4211193 4211193u --- NO COMMENTS
E4211194 4211194u --- NO COMMENTS
E4211195 4211195u --- NO COMMENTS
E4211196 4211196u --- NO COMMENTS
E4211197 4211197u --- NO COMMENTS
E4211198 4211198u --- NO COMMENTS
E4211199 4211199u --- NO COMMENTS
F42111 42111u --- NO COMMENTS
E4211200 4211200u --- NO COMMENTS
E4211201 4211201u --- NO COMMENTS
E4211202 4211202u --- NO COMMENTS
E4211203 4211203u --- NO COMMENTS
E4211204 4211204u --- NO COMMENTS
E4211205 4211205u --- NO COMMENTS
E4211206 4211206u --- NO COMMENTS
E4211207 4211207u --- NO COMMENTS
E4211208 4211208u --- NO COMMENTS
E4211209 4211209u --- NO COMMENTS
E4211210 4211210u --- NO COMMENTS
E4211211 4211211u --- NO COMMENTS
E4211212 4211212u --- NO COMMENTS
E4211213 4211213u --- NO COMMENTS
E4211214 4211214u --- NO COMMENTS
E4211215 4211215u --- NO COMMENTS
E4211216 4211216u --- NO COMMENTS
E4211217 4211217u --- NO COMMENTS
E4211218 4211218u --- NO COMMENTS
E4211219 4211219u --- NO COMMENTS
E4211220 4211220u --- NO COMMENTS
E4211221 4211221u --- NO COMMENTS
E4211222 4211222u --- NO COMMENTS
E4211223 4211223u --- NO COMMENTS
E4211224 4211224u --- NO COMMENTS
E4211225 4211225u --- NO COMMENTS
E4211226 4211226u --- NO COMMENTS
E4211227 4211227u --- NO COMMENTS
E4211228 4211228u --- NO COMMENTS
E4211229 4211229u --- NO COMMENTS
E4211230 4211230u --- NO COMMENTS
E4211231 4211231u --- NO COMMENTS
E4211232 4211232u --- NO COMMENTS
E4211233 4211233u --- NO COMMENTS
E4211234 4211234u --- NO COMMENTS
E4211235 4211235u --- NO COMMENTS
E4211236 4211236u --- NO COMMENTS
E4211237 4211237u --- NO COMMENTS
E4211238 4211238u --- NO COMMENTS
E4211239 4211239u --- NO COMMENTS
E4211240 4211240u --- NO COMMENTS
E4211241 4211241u --- NO COMMENTS
E4211242 4211242u --- NO COMMENTS
E4211243 4211243u --- NO COMMENTS
E4211244 4211244u --- NO COMMENTS
E4211245 4211245u --- NO COMMENTS
E4211246 4211246u --- NO COMMENTS
E4211247 4211247u --- NO COMMENTS
E4211248 4211248u --- NO COMMENTS
E4211249 4211249u --- NO COMMENTS
E4211250 4211250u --- NO COMMENTS
E4211251 4211251u --- NO COMMENTS
E4211252 4211252u --- NO COMMENTS
E4211253 4211253u --- NO COMMENTS
E4211254 4211254u --- NO COMMENTS
E4211255 4211255u --- NO COMMENTS
E4211256 4211256u --- NO COMMENTS
E4211257 4211257u --- NO COMMENTS
E4211258 4211258u --- NO COMMENTS
E4211259 4211259u --- NO COMMENTS
E4211260 4211260u --- NO COMMENTS
E4211261 4211261u --- NO COMMENTS
E4211262 4211262u --- NO COMMENTS
E4211263 4211263u --- NO COMMENTS
E4211264 4211264u --- NO COMMENTS
E4211265 4211265u --- NO COMMENTS
E4211266 4211266u --- NO COMMENTS
E4211267 4211267u --- NO COMMENTS
E4211268 4211268u --- NO COMMENTS
E4211269 4211269u --- NO COMMENTS
E4211270 4211270u --- NO COMMENTS
E4211271 4211271u --- NO COMMENTS
E4211272 4211272u --- NO COMMENTS
E4211273 4211273u --- NO COMMENTS
E4211274 4211274u --- NO COMMENTS
E4211275 4211275u --- NO COMMENTS
E4211276 4211276u --- NO COMMENTS
E4211277 4211277u --- NO COMMENTS
E4211278 4211278u --- NO COMMENTS
E4211279 4211279u --- NO COMMENTS
E4211280 4211280u --- NO COMMENTS
E4211281 4211281u --- NO COMMENTS
E4211282 4211282u --- NO COMMENTS
E4211283 4211283u --- NO COMMENTS
E4211284 4211284u --- NO COMMENTS
E4211285 4211285u --- NO COMMENTS
E4211286 4211286u --- NO COMMENTS
E4211287 4211287u --- NO COMMENTS
E4211288 4211288u --- NO COMMENTS
E4211289 4211289u --- NO COMMENTS
E4211290 4211290u --- NO COMMENTS
E4211291 4211291u --- NO COMMENTS
E4211292 4211292u --- NO COMMENTS
E4211293 4211293u --- NO COMMENTS
E4211294 4211294u --- NO COMMENTS
E4211295 4211295u --- NO COMMENTS
E4211296 4211296u --- NO COMMENTS
E4211297 4211297u --- NO COMMENTS
E4211298 4211298u --- NO COMMENTS
E4211299 4211299u --- NO COMMENTS
F42112 42112u --- NO COMMENTS
E4211300 4211300u --- NO COMMENTS
E4211301 4211301u --- NO COMMENTS
E4211302 4211302u --- NO COMMENTS
E4211303 4211303u --- NO COMMENTS
E4211304 4211304u --- NO COMMENTS
E4211305 4211305u --- NO COMMENTS
E4211306 4211306u --- NO COMMENTS
E4211307 4211307u --- NO COMMENTS
E4211308 4211308u --- NO COMMENTS
E4211309 4211309u --- NO COMMENTS
E4211310 4211310u --- NO COMMENTS
E4211311 4211311u --- NO COMMENTS
E4211312 4211312u --- NO COMMENTS
E4211313 4211313u --- NO COMMENTS
E4211314 4211314u --- NO COMMENTS
E4211315 4211315u --- NO COMMENTS
E4211316 4211316u --- NO COMMENTS
E4211317 4211317u --- NO COMMENTS
E4211318 4211318u --- NO COMMENTS
E4211319 4211319u --- NO COMMENTS
E4211320 4211320u --- NO COMMENTS
E4211321 4211321u --- NO COMMENTS
E4211322 4211322u --- NO COMMENTS
E4211323 4211323u --- NO COMMENTS
E4211324 4211324u --- NO COMMENTS
E4211325 4211325u --- NO COMMENTS
E4211326 4211326u --- NO COMMENTS
E4211327 4211327u --- NO COMMENTS
E4211328 4211328u --- NO COMMENTS
E4211329 4211329u --- NO COMMENTS
E4211330 4211330u --- NO COMMENTS
E4211331 4211331u --- NO COMMENTS
E4211332 4211332u --- NO COMMENTS
E4211333 4211333u --- NO COMMENTS
E4211334 4211334u --- NO COMMENTS
E4211335 4211335u --- NO COMMENTS
E4211336 4211336u --- NO COMMENTS
E4211337 4211337u --- NO COMMENTS
E4211338 4211338u --- NO COMMENTS
E4211339 4211339u --- NO COMMENTS
E4211340 4211340u --- NO COMMENTS
E4211341 4211341u --- NO COMMENTS
E4211342 4211342u --- NO COMMENTS
E4211343 4211343u --- NO COMMENTS
E4211344 4211344u --- NO COMMENTS
E4211345 4211345u --- NO COMMENTS
E4211346 4211346u --- NO COMMENTS
E4211347 4211347u --- NO COMMENTS
E4211348 4211348u --- NO COMMENTS
E4211349 4211349u --- NO COMMENTS
E4211350 4211350u --- NO COMMENTS
E4211351 4211351u --- NO COMMENTS
E4211352 4211352u --- NO COMMENTS
E4211353 4211353u --- NO COMMENTS
E4211354 4211354u --- NO COMMENTS
E4211355 4211355u --- NO COMMENTS
E4211356 4211356u --- NO COMMENTS
E4211357 4211357u --- NO COMMENTS
E4211358 4211358u --- NO COMMENTS
E4211359 4211359u --- NO COMMENTS
E4211360 4211360u --- NO COMMENTS
E4211361 4211361u --- NO COMMENTS
E4211362 4211362u --- NO COMMENTS
E4211363 4211363u --- NO COMMENTS
E4211364 4211364u --- NO COMMENTS
E4211365 4211365u --- NO COMMENTS
E4211366 4211366u --- NO COMMENTS
E4211367 4211367u --- NO COMMENTS
E4211368 4211368u --- NO COMMENTS
E4211369 4211369u --- NO COMMENTS
E4211370 4211370u --- NO COMMENTS
E4211371 4211371u --- NO COMMENTS
E4211372 4211372u --- NO COMMENTS
E4211373 4211373u --- NO COMMENTS
E4211374 4211374u --- NO COMMENTS
E4211375 4211375u --- NO COMMENTS
E4211376 4211376u --- NO COMMENTS
E4211377 4211377u --- NO COMMENTS
E4211378 4211378u --- NO COMMENTS
E4211379 4211379u --- NO COMMENTS
E4211380 4211380u --- NO COMMENTS
E4211381 4211381u --- NO COMMENTS
E4211382 4211382u --- NO COMMENTS
E4211383 4211383u --- NO COMMENTS
E4211384 4211384u --- NO COMMENTS
E4211385 4211385u --- NO COMMENTS
E4211386 4211386u --- NO COMMENTS
E4211387 4211387u --- NO COMMENTS
E4211388 4211388u --- NO COMMENTS
E4211389 4211389u --- NO COMMENTS
E4211390 4211390u --- NO COMMENTS
E4211391 4211391u --- NO COMMENTS
E4211392 4211392u --- NO COMMENTS
E4211393 4211393u --- NO COMMENTS
E4211394 4211394u --- NO COMMENTS
E4211395 4211395u --- NO COMMENTS
E4211396 4211396u --- NO COMMENTS
E4211397 4211397u --- NO COMMENTS
E4211398 4211398u --- NO COMMENTS
E4211399 4211399u --- NO COMMENTS
F42113 42113u --- NO COMMENTS
E4211400 4211400u --- NO COMMENTS
E4211401 4211401u --- NO COMMENTS
E4211402 4211402u --- NO COMMENTS
E4211403 4211403u --- NO COMMENTS
E4211404 4211404u --- NO COMMENTS
E4211405 4211405u --- NO COMMENTS
E4211406 4211406u --- NO COMMENTS
E4211407 4211407u --- NO COMMENTS
E4211408 4211408u --- NO COMMENTS
E4211409 4211409u --- NO COMMENTS
E4211410 4211410u --- NO COMMENTS
E4211411 4211411u --- NO COMMENTS
E4211412 4211412u --- NO COMMENTS
E4211413 4211413u --- NO COMMENTS
E4211414 4211414u --- NO COMMENTS
E4211415 4211415u --- NO COMMENTS
E4211416 4211416u --- NO COMMENTS
E4211417 4211417u --- NO COMMENTS
E4211418 4211418u --- NO COMMENTS
E4211419 4211419u --- NO COMMENTS
E4211420 4211420u --- NO COMMENTS
E4211421 4211421u --- NO COMMENTS
E4211422 4211422u --- NO COMMENTS
E4211423 4211423u --- NO COMMENTS
E4211424 4211424u --- NO COMMENTS
E4211425 4211425u --- NO COMMENTS
E4211426 4211426u --- NO COMMENTS
E4211427 4211427u --- NO COMMENTS
E4211428 4211428u --- NO COMMENTS
E4211429 4211429u --- NO COMMENTS
E4211430 4211430u --- NO COMMENTS
E4211431 4211431u --- NO COMMENTS
E4211432 4211432u --- NO COMMENTS
E4211433 4211433u --- NO COMMENTS
E4211434 4211434u --- NO COMMENTS
E4211435 4211435u --- NO COMMENTS
E4211436 4211436u --- NO COMMENTS
E4211437 4211437u --- NO COMMENTS
E4211438 4211438u --- NO COMMENTS
E4211439 4211439u --- NO COMMENTS
E4211440 4211440u --- NO COMMENTS
E4211441 4211441u --- NO COMMENTS
E4211442 4211442u --- NO COMMENTS
E4211443 4211443u --- NO COMMENTS
E4211444 4211444u --- NO COMMENTS
E4211445 4211445u --- NO COMMENTS
E4211446 4211446u --- NO COMMENTS
E4211447 4211447u --- NO COMMENTS
E4211448 4211448u --- NO COMMENTS
E4211449 4211449u --- NO COMMENTS
E4211450 4211450u --- NO COMMENTS
E4211451 4211451u --- NO COMMENTS
E4211452 4211452u --- NO COMMENTS
E4211453 4211453u --- NO COMMENTS
E4211454 4211454u --- NO COMMENTS
E4211455 4211455u --- NO COMMENTS
E4211456 4211456u --- NO COMMENTS
E4211457 4211457u --- NO COMMENTS
E4211458 4211458u --- NO COMMENTS
E4211459 4211459u --- NO COMMENTS
E4211460 4211460u --- NO COMMENTS
E4211461 4211461u --- NO COMMENTS
E4211462 4211462u --- NO COMMENTS
E4211463 4211463u --- NO COMMENTS
E4211464 4211464u --- NO COMMENTS
E4211465 4211465u --- NO COMMENTS
E4211466 4211466u --- NO COMMENTS
E4211467 4211467u --- NO COMMENTS
E4211468 4211468u --- NO COMMENTS
E4211469 4211469u --- NO COMMENTS
E4211470 4211470u --- NO COMMENTS
E4211471 4211471u --- NO COMMENTS
E4211472 4211472u --- NO COMMENTS
E4211473 4211473u --- NO COMMENTS
E4211474 4211474u --- NO COMMENTS
E4211475 4211475u --- NO COMMENTS
E4211476 4211476u --- NO COMMENTS
E4211477 4211477u --- NO COMMENTS
E4211478 4211478u --- NO COMMENTS
E4211479 4211479u --- NO COMMENTS
E4211480 4211480u --- NO COMMENTS
E4211481 4211481u --- NO COMMENTS
E4211482 4211482u --- NO COMMENTS
E4211483 4211483u --- NO COMMENTS
E4211484 4211484u --- NO COMMENTS
E4211485 4211485u --- NO COMMENTS
E4211486 4211486u --- NO COMMENTS
E4211487 4211487u --- NO COMMENTS
E4211488 4211488u --- NO COMMENTS
E4211489 4211489u --- NO COMMENTS
E4211490 4211490u --- NO COMMENTS
E4211491 4211491u --- NO COMMENTS
E4211492 4211492u --- NO COMMENTS
E4211493 4211493u --- NO COMMENTS
E4211494 4211494u --- NO COMMENTS
E4211495 4211495u --- NO COMMENTS
E4211496 4211496u --- NO COMMENTS
E4211497 4211497u --- NO COMMENTS
E4211498 4211498u --- NO COMMENTS
E4211499 4211499u --- NO COMMENTS
F42114 42114u --- NO COMMENTS
E4211500 4211500u --- NO COMMENTS
E4211501 4211501u --- NO COMMENTS
E4211502 4211502u --- NO COMMENTS
E4211503 4211503u --- NO COMMENTS
E4211504 4211504u --- NO COMMENTS
E4211505 4211505u --- NO COMMENTS
E4211506 4211506u --- NO COMMENTS
E4211507 4211507u --- NO COMMENTS
E4211508 4211508u --- NO COMMENTS
E4211509 4211509u --- NO COMMENTS
E4211510 4211510u --- NO COMMENTS
E4211511 4211511u --- NO COMMENTS
E4211512 4211512u --- NO COMMENTS
E4211513 4211513u --- NO COMMENTS
E4211514 4211514u --- NO COMMENTS
E4211515 4211515u --- NO COMMENTS
E4211516 4211516u --- NO COMMENTS
E4211517 4211517u --- NO COMMENTS
E4211518 4211518u --- NO COMMENTS
E4211519 4211519u --- NO COMMENTS
E4211520 4211520u --- NO COMMENTS
E4211521 4211521u --- NO COMMENTS
E4211522 4211522u --- NO COMMENTS
E4211523 4211523u --- NO COMMENTS
E4211524 4211524u --- NO COMMENTS
E4211525 4211525u --- NO COMMENTS
E4211526 4211526u --- NO COMMENTS
E4211527 4211527u --- NO COMMENTS
E4211528 4211528u --- NO COMMENTS
E4211529 4211529u --- NO COMMENTS
F421152 421152u --- NO COMMENTS
E4211530 4211530u --- NO COMMENTS
E4211531 4211531u --- NO COMMENTS
E4211532 4211532u --- NO COMMENTS
E4211533 4211533u --- NO COMMENTS
E4211534 4211534u --- NO COMMENTS
E4211535 4211535u --- NO COMMENTS
E4211536 4211536u --- NO COMMENTS
E4211537 4211537u --- NO COMMENTS
E4211538 4211538u --- NO COMMENTS
E4211539 4211539u --- NO COMMENTS
F421153 421153u --- NO COMMENTS
E4211540 4211540u --- NO COMMENTS
E4211541 4211541u --- NO COMMENTS
E4211542 4211542u --- NO COMMENTS
E4211543 4211543u --- NO COMMENTS
E4211544 4211544u --- NO COMMENTS
E4211545 4211545u --- NO COMMENTS
E4211546 4211546u --- NO COMMENTS
E4211547 4211547u --- NO COMMENTS
E4211548 4211548u --- NO COMMENTS
E4211549 4211549u --- NO COMMENTS
F421154 421154u --- NO COMMENTS
E4211550 4211550u --- NO COMMENTS
E4211551 4211551u --- NO COMMENTS
E4211552 4211552u --- NO COMMENTS
E4211553 4211553u --- NO COMMENTS
E4211554 4211554u --- NO COMMENTS
E4211555 4211555u --- NO COMMENTS
E4211556 4211556u --- NO COMMENTS
E4211557 4211557u --- NO COMMENTS
E4211558 4211558u --- NO COMMENTS
E4211559 4211559u --- NO COMMENTS
F421155 421155u --- NO COMMENTS
E4211560 4211560u --- NO COMMENTS
E4211561 4211561u --- NO COMMENTS
E4211562 4211562u --- NO COMMENTS
E4211563 4211563u --- NO COMMENTS
E4211564 4211564u --- NO COMMENTS
E4211565 4211565u --- NO COMMENTS
E4211566 4211566u --- NO COMMENTS
E4211567 4211567u --- NO COMMENTS
E4211568 4211568u --- NO COMMENTS
E4211569 4211569u --- NO COMMENTS
F421156 421156u --- NO COMMENTS
E4211570 4211570u --- NO COMMENTS
E4211571 4211571u --- NO COMMENTS
E4211572 4211572u --- NO COMMENTS
E4211573 4211573u --- NO COMMENTS
E4211574 4211574u --- NO COMMENTS
E4211575 4211575u --- NO COMMENTS
E4211576 4211576u --- NO COMMENTS
E4211577 4211577u --- NO COMMENTS
E4211578 4211578u --- NO COMMENTS
E4211579 4211579u --- NO COMMENTS
F421157 421157u --- NO COMMENTS
E4211580 4211580u --- NO COMMENTS
E4211581 4211581u --- NO COMMENTS
E4211582 4211582u --- NO COMMENTS
E4211583 4211583u --- NO COMMENTS
E4211584 4211584u --- NO COMMENTS
E4211585 4211585u --- NO COMMENTS
E4211586 4211586u --- NO COMMENTS
E4211587 4211587u --- NO COMMENTS
E4211588 4211588u --- NO COMMENTS
E4211589 4211589u --- NO COMMENTS
F421158 421158u --- NO COMMENTS
E4211590 4211590u --- NO COMMENTS
E4211591 4211591u --- NO COMMENTS
E4211592 4211592u --- NO COMMENTS
E4211593 4211593u --- NO COMMENTS
E4211594 4211594u --- NO COMMENTS
E4211595 4211595u --- NO COMMENTS
E4211596 4211596u --- NO COMMENTS
E4211597 4211597u --- NO COMMENTS
E4211598 4211598u --- NO COMMENTS
E4211599 4211599u --- NO COMMENTS
F421159 421159u --- NO COMMENTS
F42115 42115u --- NO COMMENTS
E4211600 4211600u --- NO COMMENTS
E4211601 4211601u --- NO COMMENTS
E4211602 4211602u --- NO COMMENTS
E4211603 4211603u --- NO COMMENTS
E4211604 4211604u --- NO COMMENTS
E4211605 4211605u --- NO COMMENTS
E4211606 4211606u --- NO COMMENTS
E4211607 4211607u --- NO COMMENTS
E4211608 4211608u --- NO COMMENTS
E4211609 4211609u --- NO COMMENTS
E4211610 4211610u --- NO COMMENTS
E4211611 4211611u --- NO COMMENTS
E4211612 4211612u --- NO COMMENTS
E4211613 4211613u --- NO COMMENTS
E4211614 4211614u --- NO COMMENTS
E4211615 4211615u --- NO COMMENTS
E4211616 4211616u --- NO COMMENTS
E4211617 4211617u --- NO COMMENTS
E4211618 4211618u --- NO COMMENTS
E4211619 4211619u --- NO COMMENTS
E4211620 4211620u --- NO COMMENTS
E4211621 4211621u --- NO COMMENTS
E4211622 4211622u --- NO COMMENTS
E4211623 4211623u --- NO COMMENTS
E4211624 4211624u --- NO COMMENTS
E4211625 4211625u --- NO COMMENTS
E4211626 4211626u --- NO COMMENTS
E4211627 4211627u --- NO COMMENTS
E4211628 4211628u --- NO COMMENTS
E4211629 4211629u --- NO COMMENTS
E4211630 4211630u --- NO COMMENTS
E4211631 4211631u --- NO COMMENTS
E4211632 4211632u --- NO COMMENTS
E4211633 4211633u --- NO COMMENTS
E4211634 4211634u --- NO COMMENTS
E4211635 4211635u --- NO COMMENTS
E4211636 4211636u --- NO COMMENTS
E4211637 4211637u --- NO COMMENTS
E4211638 4211638u --- NO COMMENTS
E4211639 4211639u --- NO COMMENTS
E4211640 4211640u --- NO COMMENTS
E4211641 4211641u --- NO COMMENTS
E4211642 4211642u --- NO COMMENTS
E4211643 4211643u --- NO COMMENTS
E4211644 4211644u --- NO COMMENTS
E4211645 4211645u --- NO COMMENTS
E4211646 4211646u --- NO COMMENTS
E4211647 4211647u --- NO COMMENTS
E4211648 4211648u --- NO COMMENTS
E4211649 4211649u --- NO COMMENTS
E4211650 4211650u --- NO COMMENTS
E4211651 4211651u --- NO COMMENTS
E4211652 4211652u --- NO COMMENTS
E4211653 4211653u --- NO COMMENTS
E4211654 4211654u --- NO COMMENTS
E4211655 4211655u --- NO COMMENTS
E4211656 4211656u --- NO COMMENTS
E4211657 4211657u --- NO COMMENTS
E4211658 4211658u --- NO COMMENTS
E4211659 4211659u --- NO COMMENTS
E4211660 4211660u --- NO COMMENTS
E4211661 4211661u --- NO COMMENTS
E4211662 4211662u --- NO COMMENTS
E4211663 4211663u --- NO COMMENTS
E4211664 4211664u --- NO COMMENTS
E4211665 4211665u --- NO COMMENTS
E4211666 4211666u --- NO COMMENTS
E4211667 4211667u --- NO COMMENTS
E4211668 4211668u --- NO COMMENTS
E4211669 4211669u --- NO COMMENTS
E4211670 4211670u --- NO COMMENTS
E4211671 4211671u --- NO COMMENTS
E4211672 4211672u --- NO COMMENTS
E4211673 4211673u --- NO COMMENTS
E4211674 4211674u --- NO COMMENTS
E4211675 4211675u --- NO COMMENTS
E4211676 4211676u --- NO COMMENTS
E4211677 4211677u --- NO COMMENTS
E4211678 4211678u --- NO COMMENTS
E4211679 4211679u --- NO COMMENTS
E4211680 4211680u --- NO COMMENTS
E4211681 4211681u --- NO COMMENTS
E4211682 4211682u --- NO COMMENTS
E4211683 4211683u --- NO COMMENTS
E4211684 4211684u --- NO COMMENTS
E4211685 4211685u --- NO COMMENTS
E4211686 4211686u --- NO COMMENTS
E4211687 4211687u --- NO COMMENTS
E4211688 4211688u --- NO COMMENTS
E4211689 4211689u --- NO COMMENTS
F421168 421168u --- NO COMMENTS
E4211690 4211690u --- NO COMMENTS
E4211691 4211691u --- NO COMMENTS
E4211692 4211692u --- NO COMMENTS
E4211693 4211693u --- NO COMMENTS
E4211694 4211694u --- NO COMMENTS
E4211695 4211695u --- NO COMMENTS
E4211696 4211696u --- NO COMMENTS
E4211697 4211697u --- NO COMMENTS
E4211698 4211698u --- NO COMMENTS
E4211699 4211699u --- NO COMMENTS
F421169 421169u --- NO COMMENTS
E4211700 4211700u --- NO COMMENTS
E4211701 4211701u --- NO COMMENTS
E4211702 4211702u --- NO COMMENTS
E4211703 4211703u --- NO COMMENTS
E4211704 4211704u --- NO COMMENTS
E4211705 4211705u --- NO COMMENTS
E4211706 4211706u --- NO COMMENTS
E4211707 4211707u --- NO COMMENTS
E4211708 4211708u --- NO COMMENTS
E4211709 4211709u --- NO COMMENTS
F421170 421170u --- NO COMMENTS
E4211710 4211710u --- NO COMMENTS
E4211711 4211711u --- NO COMMENTS
E4211712 4211712u --- NO COMMENTS
E4211713 4211713u --- NO COMMENTS
E4211714 4211714u --- NO COMMENTS
E4211715 4211715u --- NO COMMENTS
E4211716 4211716u --- NO COMMENTS
E4211717 4211717u --- NO COMMENTS
E4211718 4211718u --- NO COMMENTS
E4211719 4211719u --- NO COMMENTS
F421171 421171u --- NO COMMENTS
E4211720 4211720u --- NO COMMENTS
E4211721 4211721u --- NO COMMENTS
E4211722 4211722u --- NO COMMENTS
E4211723 4211723u --- NO COMMENTS
E4211724 4211724u --- NO COMMENTS
E4211725 4211725u --- NO COMMENTS
E4211726 4211726u --- NO COMMENTS
E4211727 4211727u --- NO COMMENTS
E4211728 4211728u --- NO COMMENTS
E4211729 4211729u --- NO COMMENTS
F421172 421172u --- NO COMMENTS
E4211730 4211730u --- NO COMMENTS
E4211731 4211731u --- NO COMMENTS
E4211732 4211732u --- NO COMMENTS
E4211733 4211733u --- NO COMMENTS
E4211734 4211734u --- NO COMMENTS
E4211735 4211735u --- NO COMMENTS
E4211736 4211736u --- NO COMMENTS
E4211737 4211737u --- NO COMMENTS
E4211738 4211738u --- NO COMMENTS
E4211739 4211739u --- NO COMMENTS
F421173 421173u --- NO COMMENTS
E4211740 4211740u --- NO COMMENTS
E4211741 4211741u --- NO COMMENTS
E4211742 4211742u --- NO COMMENTS
E4211743 4211743u --- NO COMMENTS
E4211744 4211744u --- NO COMMENTS
E4211745 4211745u --- NO COMMENTS
E4211746 4211746u --- NO COMMENTS
E4211747 4211747u --- NO COMMENTS
E4211748 4211748u --- NO COMMENTS
E4211749 4211749u --- NO COMMENTS
F421174 421174u --- NO COMMENTS
E4211750 4211750u --- NO COMMENTS
E4211751 4211751u --- NO COMMENTS
E4211752 4211752u --- NO COMMENTS
E4211753 4211753u --- NO COMMENTS
E4211754 4211754u --- NO COMMENTS
E4211755 4211755u --- NO COMMENTS
E4211756 4211756u --- NO COMMENTS
E4211757 4211757u --- NO COMMENTS
E4211758 4211758u --- NO COMMENTS
E4211759 4211759u --- NO COMMENTS
F421175 421175u --- NO COMMENTS
E4211760 4211760u --- NO COMMENTS
E4211761 4211761u --- NO COMMENTS
E4211762 4211762u --- NO COMMENTS
E4211763 4211763u --- NO COMMENTS
E4211764 4211764u --- NO COMMENTS
E4211765 4211765u --- NO COMMENTS
E4211766 4211766u --- NO COMMENTS
E4211767 4211767u --- NO COMMENTS
E4211768 4211768u --- NO COMMENTS
E4211769 4211769u --- NO COMMENTS
F421176 421176u --- NO COMMENTS
E4211770 4211770u --- NO COMMENTS
E4211771 4211771u --- NO COMMENTS
E4211772 4211772u --- NO COMMENTS
E4211773 4211773u --- NO COMMENTS
E4211774 4211774u --- NO COMMENTS
E4211775 4211775u --- NO COMMENTS
E4211776 4211776u --- NO COMMENTS
E4211777 4211777u --- NO COMMENTS
E4211778 4211778u --- NO COMMENTS
E4211779 4211779u --- NO COMMENTS
F421177 421177u --- NO COMMENTS
E4211780 4211780u --- NO COMMENTS
E4211781 4211781u --- NO COMMENTS
E4211782 4211782u --- NO COMMENTS
E4211783 4211783u --- NO COMMENTS
E4211784 4211784u --- NO COMMENTS
E4211785 4211785u --- NO COMMENTS
E4211786 4211786u --- NO COMMENTS
E4211787 4211787u --- NO COMMENTS
E4211788 4211788u --- NO COMMENTS
E4211789 4211789u --- NO COMMENTS
F421178 421178u --- NO COMMENTS
E4211790 4211790u --- NO COMMENTS
E4211791 4211791u --- NO COMMENTS
E4211792 4211792u --- NO COMMENTS
E4211793 4211793u --- NO COMMENTS
E4211794 4211794u --- NO COMMENTS
E4211795 4211795u --- NO COMMENTS
E4211796 4211796u --- NO COMMENTS
E4211797 4211797u --- NO COMMENTS
E4211798 4211798u --- NO COMMENTS
E4211799 4211799u --- NO COMMENTS
F421179 421179u --- NO COMMENTS
E4211800 4211800u --- NO COMMENTS
E4211801 4211801u --- NO COMMENTS
E4211802 4211802u --- NO COMMENTS
E4211803 4211803u --- NO COMMENTS
E4211804 4211804u --- NO COMMENTS
E4211805 4211805u --- NO COMMENTS
E4211806 4211806u --- NO COMMENTS
E4211807 4211807u --- NO COMMENTS
E4211808 4211808u --- NO COMMENTS
E4211809 4211809u --- NO COMMENTS
F421180 421180u --- NO COMMENTS
E4211810 4211810u --- NO COMMENTS
E4211811 4211811u --- NO COMMENTS
E4211812 4211812u --- NO COMMENTS
E4211813 4211813u --- NO COMMENTS
E4211814 4211814u --- NO COMMENTS
E4211815 4211815u --- NO COMMENTS
E4211816 4211816u --- NO COMMENTS
E4211817 4211817u --- NO COMMENTS
E4211818 4211818u --- NO COMMENTS
E4211819 4211819u --- NO COMMENTS
F421181 421181u --- NO COMMENTS
E4211820 4211820u --- NO COMMENTS
E4211821 4211821u --- NO COMMENTS
E4211822 4211822u --- NO COMMENTS
E4211823 4211823u --- NO COMMENTS
E4211824 4211824u --- NO COMMENTS
E4211825 4211825u --- NO COMMENTS
E4211826 4211826u --- NO COMMENTS
E4211827 4211827u --- NO COMMENTS
E4211828 4211828u --- NO COMMENTS
E4211829 4211829u --- NO COMMENTS
F421182 421182u --- NO COMMENTS
E4211830 4211830u --- NO COMMENTS
E4211831 4211831u --- NO COMMENTS
E4211832 4211832u --- NO COMMENTS
E4211833 4211833u --- NO COMMENTS
E4211834 4211834u --- NO COMMENTS
E4211835 4211835u --- NO COMMENTS
E4211836 4211836u --- NO COMMENTS
E4211837 4211837u --- NO COMMENTS
E4211838 4211838u --- NO COMMENTS
E4211839 4211839u --- NO COMMENTS
F421183 421183u --- NO COMMENTS
E4211840 4211840u --- NO COMMENTS
E4211841 4211841u --- NO COMMENTS
E4211842 4211842u --- NO COMMENTS
E4211843 4211843u --- NO COMMENTS
E4211844 4211844u --- NO COMMENTS
E4211845 4211845u --- NO COMMENTS
E4211846 4211846u --- NO COMMENTS
E4211847 4211847u --- NO COMMENTS
E4211848 4211848u --- NO COMMENTS
E4211849 4211849u --- NO COMMENTS
F421184 421184u --- NO COMMENTS
E4211850 4211850u --- NO COMMENTS
E4211851 4211851u --- NO COMMENTS
E4211852 4211852u --- NO COMMENTS
E4211853 4211853u --- NO COMMENTS
E4211854 4211854u --- NO COMMENTS
E4211855 4211855u --- NO COMMENTS
E4211856 4211856u --- NO COMMENTS
E4211857 4211857u --- NO COMMENTS
E4211858 4211858u --- NO COMMENTS
E4211859 4211859u --- NO COMMENTS
F421185 421185u --- NO COMMENTS
E4211860 4211860u --- NO COMMENTS
E4211861 4211861u --- NO COMMENTS
E4211862 4211862u --- NO COMMENTS
E4211863 4211863u --- NO COMMENTS
E4211864 4211864u --- NO COMMENTS
E4211865 4211865u --- NO COMMENTS
E4211866 4211866u --- NO COMMENTS
E4211867 4211867u --- NO COMMENTS
E4211868 4211868u --- NO COMMENTS
E4211869 4211869u --- NO COMMENTS
F421186 421186u --- NO COMMENTS
E4211870 4211870u --- NO COMMENTS
E4211871 4211871u --- NO COMMENTS
E4211872 4211872u --- NO COMMENTS
E4211873 4211873u --- NO COMMENTS
E4211874 4211874u --- NO COMMENTS
E4211875 4211875u --- NO COMMENTS
E4211876 4211876u --- NO COMMENTS
E4211877 4211877u --- NO COMMENTS
E4211878 4211878u --- NO COMMENTS
E4211879 4211879u --- NO COMMENTS
F421187 421187u --- NO COMMENTS
E4211880 4211880u --- NO COMMENTS
E4211881 4211881u --- NO COMMENTS
E4211882 4211882u --- NO COMMENTS
E4211883 4211883u --- NO COMMENTS
E4211884 4211884u --- NO COMMENTS
E4211885 4211885u --- NO COMMENTS
E4211886 4211886u --- NO COMMENTS
E4211887 4211887u --- NO COMMENTS
E4211888 4211888u --- NO COMMENTS
E4211889 4211889u --- NO COMMENTS
F421188 421188u --- NO COMMENTS
E4211890 4211890u --- NO COMMENTS
E4211891 4211891u --- NO COMMENTS
E4211892 4211892u --- NO COMMENTS
E4211893 4211893u --- NO COMMENTS
E4211894 4211894u --- NO COMMENTS
E4211895 4211895u --- NO COMMENTS
E4211896 4211896u --- NO COMMENTS
E4211897 4211897u --- NO COMMENTS
E4211898 4211898u --- NO COMMENTS
E4211899 4211899u --- NO COMMENTS
F421189 421189u --- NO COMMENTS
E4211900 4211900u --- NO COMMENTS
E4211901 4211901u --- NO COMMENTS
E4211902 4211902u --- NO COMMENTS
E4211903 4211903u --- NO COMMENTS
E4211904 4211904u --- NO COMMENTS
E4211905 4211905u --- NO COMMENTS
E4211906 4211906u --- NO COMMENTS
E4211907 4211907u --- NO COMMENTS
E4211908 4211908u --- NO COMMENTS
E4211909 4211909u --- NO COMMENTS
F421190 421190u --- NO COMMENTS
E4211910 4211910u --- NO COMMENTS
E4211911 4211911u --- NO COMMENTS
E4211912 4211912u --- NO COMMENTS
E4211913 4211913u --- NO COMMENTS
E4211914 4211914u --- NO COMMENTS
E4211915 4211915u --- NO COMMENTS
E4211916 4211916u --- NO COMMENTS
E4211917 4211917u --- NO COMMENTS
E4211918 4211918u --- NO COMMENTS
E4211919 4211919u --- NO COMMENTS
F421191 421191u --- NO COMMENTS
E4211920 4211920u --- NO COMMENTS
E4211921 4211921u --- NO COMMENTS
E4211922 4211922u --- NO COMMENTS
E4211923 4211923u --- NO COMMENTS
E4211924 4211924u --- NO COMMENTS
E4211925 4211925u --- NO COMMENTS
E4211926 4211926u --- NO COMMENTS
E4211927 4211927u --- NO COMMENTS
E4211928 4211928u --- NO COMMENTS
E4211929 4211929u --- NO COMMENTS
F421192 421192u --- NO COMMENTS
E4211930 4211930u --- NO COMMENTS
E4211931 4211931u --- NO COMMENTS
E4211932 4211932u --- NO COMMENTS
E4211933 4211933u --- NO COMMENTS
E4211934 4211934u --- NO COMMENTS
E4211935 4211935u --- NO COMMENTS
E4211936 4211936u --- NO COMMENTS
E4211937 4211937u --- NO COMMENTS
E4211938 4211938u --- NO COMMENTS
E4211939 4211939u --- NO COMMENTS
F421193 421193u --- NO COMMENTS
E4211940 4211940u --- NO COMMENTS
E4211941 4211941u --- NO COMMENTS
E4211942 4211942u --- NO COMMENTS
E4211943 4211943u --- NO COMMENTS
E4211944 4211944u --- NO COMMENTS
E4211945 4211945u --- NO COMMENTS
E4211946 4211946u --- NO COMMENTS
E4211947 4211947u --- NO COMMENTS
E4211948 4211948u --- NO COMMENTS
E4211949 4211949u --- NO COMMENTS
F421194 421194u --- NO COMMENTS
E4211950 4211950u --- NO COMMENTS
E4211951 4211951u --- NO COMMENTS
E4211952 4211952u --- NO COMMENTS
E4211953 4211953u --- NO COMMENTS
E4211954 4211954u --- NO COMMENTS
E4211955 4211955u --- NO COMMENTS
E4211956 4211956u --- NO COMMENTS
E4211957 4211957u --- NO COMMENTS
E4211958 4211958u --- NO COMMENTS
E4211959 4211959u --- NO COMMENTS
F421195 421195u --- NO COMMENTS
E4211960 4211960u --- NO COMMENTS
E4211961 4211961u --- NO COMMENTS
E4211962 4211962u --- NO COMMENTS
E4211963 4211963u --- NO COMMENTS
E4211964 4211964u --- NO COMMENTS
E4211965 4211965u --- NO COMMENTS
E4211966 4211966u --- NO COMMENTS
E4211967 4211967u --- NO COMMENTS
E4211968 4211968u --- NO COMMENTS
E4211969 4211969u --- NO COMMENTS
F421196 421196u --- NO COMMENTS
E4211970 4211970u --- NO COMMENTS
E4211971 4211971u --- NO COMMENTS
E4211972 4211972u --- NO COMMENTS
E4211973 4211973u --- NO COMMENTS
E4211974 4211974u --- NO COMMENTS
E4211975 4211975u --- NO COMMENTS
E4211976 4211976u --- NO COMMENTS
E4211977 4211977u --- NO COMMENTS
E4211978 4211978u --- NO COMMENTS
E4211979 4211979u --- NO COMMENTS
F421197 421197u --- NO COMMENTS
E4211980 4211980u --- NO COMMENTS
E4211981 4211981u --- NO COMMENTS
E4211982 4211982u --- NO COMMENTS
E4211983 4211983u --- NO COMMENTS
E4211984 4211984u --- NO COMMENTS
E4211985 4211985u --- NO COMMENTS
E4211986 4211986u --- NO COMMENTS
E4211987 4211987u --- NO COMMENTS
E4211988 4211988u --- NO COMMENTS
E4211989 4211989u --- NO COMMENTS
F421198 421198u --- NO COMMENTS
E4211990 4211990u --- NO COMMENTS
E4211991 4211991u --- NO COMMENTS
E4211992 4211992u --- NO COMMENTS
E4211993 4211993u --- NO COMMENTS
E4211994 4211994u --- NO COMMENTS
E4211995 4211995u --- NO COMMENTS
E4211996 4211996u --- NO COMMENTS
E4211997 4211997u --- NO COMMENTS
E4211998 4211998u --- NO COMMENTS
E4211999 4211999u --- NO COMMENTS
F421199 421199u --- NO COMMENTS
F42119 42119u --- NO COMMENTS
E4212000 4212000u --- NO COMMENTS
E4212001 4212001u --- NO COMMENTS
E4212002 4212002u --- NO COMMENTS
E4212003 4212003u --- NO COMMENTS
E4212004 4212004u --- NO COMMENTS
E4212005 4212005u --- NO COMMENTS
E4212006 4212006u --- NO COMMENTS
E4212007 4212007u --- NO COMMENTS
E4212008 4212008u --- NO COMMENTS
E4212009 4212009u --- NO COMMENTS
F421200 421200u --- NO COMMENTS
E4212010 4212010u --- NO COMMENTS
E4212011 4212011u --- NO COMMENTS
E4212012 4212012u --- NO COMMENTS
E4212013 4212013u --- NO COMMENTS
E4212014 4212014u --- NO COMMENTS
E4212015 4212015u --- NO COMMENTS
E4212016 4212016u --- NO COMMENTS
E4212017 4212017u --- NO COMMENTS
E4212018 4212018u --- NO COMMENTS
E4212019 4212019u --- NO COMMENTS
F421201 421201u --- NO COMMENTS
E4212020 4212020u --- NO COMMENTS
E4212021 4212021u --- NO COMMENTS
E4212022 4212022u --- NO COMMENTS
E4212023 4212023u --- NO COMMENTS
E4212024 4212024u --- NO COMMENTS
E4212025 4212025u --- NO COMMENTS
E4212026 4212026u --- NO COMMENTS
E4212027 4212027u --- NO COMMENTS
E4212028 4212028u --- NO COMMENTS
E4212029 4212029u --- NO COMMENTS
F421202 421202u --- NO COMMENTS
E4212030 4212030u --- NO COMMENTS
E4212031 4212031u --- NO COMMENTS
E4212032 4212032u --- NO COMMENTS
E4212033 4212033u --- NO COMMENTS
E4212034 4212034u --- NO COMMENTS
E4212035 4212035u --- NO COMMENTS
E4212036 4212036u --- NO COMMENTS
E4212037 4212037u --- NO COMMENTS
E4212038 4212038u --- NO COMMENTS
E4212039 4212039u --- NO COMMENTS
F421203 421203u --- NO COMMENTS
E4212040 4212040u --- NO COMMENTS
E4212041 4212041u --- NO COMMENTS
E4212042 4212042u --- NO COMMENTS
E4212043 4212043u --- NO COMMENTS
E4212044 4212044u --- NO COMMENTS
E4212045 4212045u --- NO COMMENTS
E4212046 4212046u --- NO COMMENTS
E4212047 4212047u --- NO COMMENTS
E4212048 4212048u --- NO COMMENTS
E4212049 4212049u --- NO COMMENTS
F421204 421204u --- NO COMMENTS
E4212050 4212050u --- NO COMMENTS
E4212051 4212051u --- NO COMMENTS
E4212052 4212052u --- NO COMMENTS
E4212053 4212053u --- NO COMMENTS
E4212054 4212054u --- NO COMMENTS
E4212055 4212055u --- NO COMMENTS
E4212056 4212056u --- NO COMMENTS
E4212057 4212057u --- NO COMMENTS
E4212058 4212058u --- NO COMMENTS
E4212059 4212059u --- NO COMMENTS
F421205 421205u --- NO COMMENTS
E4212060 4212060u --- NO COMMENTS
E4212061 4212061u --- NO COMMENTS
E4212062 4212062u --- NO COMMENTS
E4212063 4212063u --- NO COMMENTS
E4212064 4212064u --- NO COMMENTS
E4212065 4212065u --- NO COMMENTS
E4212066 4212066u --- NO COMMENTS
E4212067 4212067u --- NO COMMENTS
E4212068 4212068u --- NO COMMENTS
E4212069 4212069u --- NO COMMENTS
F421206 421206u --- NO COMMENTS
E4212070 4212070u --- NO COMMENTS
E4212071 4212071u --- NO COMMENTS
E4212072 4212072u --- NO COMMENTS
E4212073 4212073u --- NO COMMENTS
E4212074 4212074u --- NO COMMENTS
E4212075 4212075u --- NO COMMENTS
E4212076 4212076u --- NO COMMENTS
E4212077 4212077u --- NO COMMENTS
E4212078 4212078u --- NO COMMENTS
E4212079 4212079u --- NO COMMENTS
F421207 421207u --- NO COMMENTS
E4212080 4212080u --- NO COMMENTS
E4212081 4212081u --- NO COMMENTS
E4212082 4212082u --- NO COMMENTS
E4212083 4212083u --- NO COMMENTS
E4212084 4212084u --- NO COMMENTS
E4212085 4212085u --- NO COMMENTS
E4212086 4212086u --- NO COMMENTS
E4212087 4212087u --- NO COMMENTS
E4212088 4212088u --- NO COMMENTS
E4212089 4212089u --- NO COMMENTS
E4212090 4212090u --- NO COMMENTS
E4212091 4212091u --- NO COMMENTS
E4212092 4212092u --- NO COMMENTS
E4212093 4212093u --- NO COMMENTS
E4212094 4212094u --- NO COMMENTS
E4212095 4212095u --- NO COMMENTS
E4212096 4212096u --- NO COMMENTS
E4212097 4212097u --- NO COMMENTS
E4212098 4212098u --- NO COMMENTS
E4212099 4212099u --- NO COMMENTS
F42120 42120u --- NO COMMENTS
E4212100 4212100u --- NO COMMENTS
E4212101 4212101u --- NO COMMENTS
E4212102 4212102u --- NO COMMENTS
E4212103 4212103u --- NO COMMENTS
E4212104 4212104u --- NO COMMENTS
E4212105 4212105u --- NO COMMENTS
E4212106 4212106u --- NO COMMENTS
E4212107 4212107u --- NO COMMENTS
E4212108 4212108u --- NO COMMENTS
E4212109 4212109u --- NO COMMENTS
E4212110 4212110u --- NO COMMENTS
E4212111 4212111u --- NO COMMENTS
E4212112 4212112u --- NO COMMENTS
E4212116 4212116u --- NO COMMENTS
E4212117 4212117u --- NO COMMENTS
E4212118 4212118u --- NO COMMENTS
E4212122 4212122u --- NO COMMENTS
E4212123 4212123u --- NO COMMENTS
E4212124 4212124u --- NO COMMENTS
E4212128 4212128u --- NO COMMENTS
E4212129 4212129u --- NO COMMENTS
E4212130 4212130u --- NO COMMENTS
E4212131 4212131u --- NO COMMENTS
E4212132 4212132u --- NO COMMENTS
E4212133 4212133u --- NO COMMENTS
E4212134 4212134u --- NO COMMENTS
E4212135 4212135u --- NO COMMENTS
E4212136 4212136u --- NO COMMENTS
E4212137 4212137u --- NO COMMENTS
E4212138 4212138u --- NO COMMENTS
E4212139 4212139u --- NO COMMENTS
E4212140 4212140u --- NO COMMENTS
E4212141 4212141u --- NO COMMENTS
E4212142 4212142u --- NO COMMENTS
E4212143 4212143u --- NO COMMENTS
E4212144 4212144u --- NO COMMENTS
E4212145 4212145u --- NO COMMENTS
E4212146 4212146u --- NO COMMENTS
E4212147 4212147u --- NO COMMENTS
E4212148 4212148u --- NO COMMENTS
E4212149 4212149u --- NO COMMENTS
E4212150 4212150u --- NO COMMENTS
E4212151 4212151u --- NO COMMENTS
E4212152 4212152u --- NO COMMENTS
E4212153 4212153u --- NO COMMENTS
E4212154 4212154u --- NO COMMENTS
E4212155 4212155u --- NO COMMENTS
E4212156 4212156u --- NO COMMENTS
E4212157 4212157u --- NO COMMENTS
E4212158 4212158u --- NO COMMENTS
E4212159 4212159u --- NO COMMENTS
E4212160 4212160u --- NO COMMENTS
E4212161 4212161u --- NO COMMENTS
E4212162 4212162u --- NO COMMENTS
E4212163 4212163u --- NO COMMENTS
E4212164 4212164u --- NO COMMENTS
E4212165 4212165u --- NO COMMENTS
E4212166 4212166u --- NO COMMENTS
E4212167 4212167u --- NO COMMENTS
E4212168 4212168u --- NO COMMENTS
E4212169 4212169u --- NO COMMENTS
E4212170 4212170u --- NO COMMENTS
E4212171 4212171u --- NO COMMENTS
E4212172 4212172u --- NO COMMENTS
E4212173 4212173u --- NO COMMENTS
E4212174 4212174u --- NO COMMENTS
E4212175 4212175u --- NO COMMENTS
E4212176 4212176u --- NO COMMENTS
E4212177 4212177u --- NO COMMENTS
E4212178 4212178u --- NO COMMENTS
E4212179 4212179u --- NO COMMENTS
E4212180 4212180u --- NO COMMENTS
E4212181 4212181u --- NO COMMENTS
E4212182 4212182u --- NO COMMENTS
E4212183 4212183u --- NO COMMENTS
E4212184 4212184u --- NO COMMENTS
E4212185 4212185u --- NO COMMENTS
E4212186 4212186u --- NO COMMENTS
E4212187 4212187u --- NO COMMENTS
E4212188 4212188u --- NO COMMENTS
E4212189 4212189u --- NO COMMENTS
E4212190 4212190u --- NO COMMENTS
E4212191 4212191u --- NO COMMENTS
E4212192 4212192u --- NO COMMENTS
E4212193 4212193u --- NO COMMENTS
E4212194 4212194u --- NO COMMENTS
E4212195 4212195u --- NO COMMENTS
E4212196 4212196u --- NO COMMENTS
E4212197 4212197u --- NO COMMENTS
E4212198 4212198u --- NO COMMENTS
E4212199 4212199u --- NO COMMENTS
F42121 42121u --- NO COMMENTS
E4212200 4212200u --- NO COMMENTS
E4212201 4212201u --- NO COMMENTS
E4212202 4212202u --- NO COMMENTS
E4212203 4212203u --- NO COMMENTS
E4212204 4212204u --- NO COMMENTS
E4212205 4212205u --- NO COMMENTS
E4212206 4212206u --- NO COMMENTS
E4212207 4212207u --- NO COMMENTS
E4212208 4212208u --- NO COMMENTS
E4212209 4212209u --- NO COMMENTS
E4212210 4212210u --- NO COMMENTS
E4212211 4212211u --- NO COMMENTS
E4212212 4212212u --- NO COMMENTS
E4212213 4212213u --- NO COMMENTS
E4212214 4212214u --- NO COMMENTS
E4212215 4212215u --- NO COMMENTS
E4212216 4212216u --- NO COMMENTS
E4212217 4212217u --- NO COMMENTS
E4212218 4212218u --- NO COMMENTS
E4212219 4212219u --- NO COMMENTS
E4212220 4212220u --- NO COMMENTS
E4212221 4212221u --- NO COMMENTS
E4212222 4212222u --- NO COMMENTS
E4212223 4212223u --- NO COMMENTS
E4212224 4212224u --- NO COMMENTS
E4212225 4212225u --- NO COMMENTS
E4212226 4212226u --- NO COMMENTS
E4212227 4212227u --- NO COMMENTS
E4212228 4212228u --- NO COMMENTS
E4212229 4212229u --- NO COMMENTS
E4212230 4212230u --- NO COMMENTS
E4212231 4212231u --- NO COMMENTS
E4212232 4212232u --- NO COMMENTS
E4212233 4212233u --- NO COMMENTS
E4212234 4212234u --- NO COMMENTS
E4212235 4212235u --- NO COMMENTS
E4212236 4212236u --- NO COMMENTS
E4212237 4212237u --- NO COMMENTS
E4212238 4212238u --- NO COMMENTS
E4212239 4212239u --- NO COMMENTS
E4212240 4212240u --- NO COMMENTS
E4212241 4212241u --- NO COMMENTS
E4212242 4212242u --- NO COMMENTS
E4212243 4212243u --- NO COMMENTS
E4212244 4212244u --- NO COMMENTS
E4212245 4212245u --- NO COMMENTS
E4212246 4212246u --- NO COMMENTS
E4212247 4212247u --- NO COMMENTS
E4212248 4212248u --- NO COMMENTS
E4212249 4212249u --- NO COMMENTS
E4212250 4212250u --- NO COMMENTS
E4212251 4212251u --- NO COMMENTS
E4212252 4212252u --- NO COMMENTS
E4212253 4212253u --- NO COMMENTS
E4212254 4212254u --- NO COMMENTS
E4212255 4212255u --- NO COMMENTS
E4212256 4212256u --- NO COMMENTS
E4212257 4212257u --- NO COMMENTS
E4212258 4212258u --- NO COMMENTS
E4212259 4212259u --- NO COMMENTS
E4212260 4212260u --- NO COMMENTS
E4212261 4212261u --- NO COMMENTS
E4212262 4212262u --- NO COMMENTS
E4212263 4212263u --- NO COMMENTS
E4212264 4212264u --- NO COMMENTS
E4212265 4212265u --- NO COMMENTS
E4212266 4212266u --- NO COMMENTS
E4212267 4212267u --- NO COMMENTS
E4212268 4212268u --- NO COMMENTS
E4212269 4212269u --- NO COMMENTS
E4212270 4212270u --- NO COMMENTS
E4212271 4212271u --- NO COMMENTS
E4212272 4212272u --- NO COMMENTS
E4212273 4212273u --- NO COMMENTS
E4212274 4212274u --- NO COMMENTS
E4212275 4212275u --- NO COMMENTS
E4212276 4212276u --- NO COMMENTS
E4212277 4212277u --- NO COMMENTS
E4212278 4212278u --- NO COMMENTS
E4212279 4212279u --- NO COMMENTS
E4212280 4212280u --- NO COMMENTS
E4212281 4212281u --- NO COMMENTS
E4212282 4212282u --- NO COMMENTS
E4212283 4212283u --- NO COMMENTS
E4212284 4212284u --- NO COMMENTS
E4212285 4212285u --- NO COMMENTS
E4212286 4212286u --- NO COMMENTS
E4212287 4212287u --- NO COMMENTS
E4212288 4212288u --- NO COMMENTS
E4212289 4212289u --- NO COMMENTS
E4212290 4212290u --- NO COMMENTS
E4212291 4212291u --- NO COMMENTS
E4212292 4212292u --- NO COMMENTS
E4212293 4212293u --- NO COMMENTS
E4212294 4212294u --- NO COMMENTS
E4212295 4212295u --- NO COMMENTS
E4212296 4212296u --- NO COMMENTS
E4212297 4212297u --- NO COMMENTS
E4212298 4212298u --- NO COMMENTS
E4212299 4212299u --- NO COMMENTS
F42122 42122u --- NO COMMENTS
E4212300 4212300u --- NO COMMENTS
E4212301 4212301u --- NO COMMENTS
E4212302 4212302u --- NO COMMENTS
E4212303 4212303u --- NO COMMENTS
E4212304 4212304u --- NO COMMENTS
E4212305 4212305u --- NO COMMENTS
E4212306 4212306u --- NO COMMENTS
E4212307 4212307u --- NO COMMENTS
E4212308 4212308u --- NO COMMENTS
E4212309 4212309u --- NO COMMENTS
E4212310 4212310u --- NO COMMENTS
E4212311 4212311u --- NO COMMENTS
E4212312 4212312u --- NO COMMENTS
E4212313 4212313u --- NO COMMENTS
E4212314 4212314u --- NO COMMENTS
E4212315 4212315u --- NO COMMENTS
E4212316 4212316u --- NO COMMENTS
E4212317 4212317u --- NO COMMENTS
E4212318 4212318u --- NO COMMENTS
E4212319 4212319u --- NO COMMENTS
E4212320 4212320u --- NO COMMENTS
E4212321 4212321u --- NO COMMENTS
E4212322 4212322u --- NO COMMENTS
E4212323 4212323u --- NO COMMENTS
E4212324 4212324u --- NO COMMENTS
E4212325 4212325u --- NO COMMENTS
E4212326 4212326u --- NO COMMENTS
E4212327 4212327u --- NO COMMENTS
E4212328 4212328u --- NO COMMENTS
E4212329 4212329u --- NO COMMENTS
F421232 421232u --- NO COMMENTS
E4212330 4212330u --- NO COMMENTS
E4212331 4212331u --- NO COMMENTS
E4212332 4212332u --- NO COMMENTS
E4212333 4212333u --- NO COMMENTS
E4212334 4212334u --- NO COMMENTS
E4212335 4212335u --- NO COMMENTS
E4212336 4212336u --- NO COMMENTS
E4212337 4212337u --- NO COMMENTS
E4212338 4212338u --- NO COMMENTS
E4212339 4212339u --- NO COMMENTS
F421233 421233u --- NO COMMENTS
E4212340 4212340u --- NO COMMENTS
E4212341 4212341u --- NO COMMENTS
E4212342 4212342u --- NO COMMENTS
E4212343 4212343u --- NO COMMENTS
E4212344 4212344u --- NO COMMENTS
E4212345 4212345u --- NO COMMENTS
E4212346 4212346u --- NO COMMENTS
E4212347 4212347u --- NO COMMENTS
E4212348 4212348u --- NO COMMENTS
E4212349 4212349u --- NO COMMENTS
F421234 421234u --- NO COMMENTS
E4212350 4212350u --- NO COMMENTS
E4212351 4212351u --- NO COMMENTS
E4212352 4212352u --- NO COMMENTS
E4212353 4212353u --- NO COMMENTS
E4212354 4212354u --- NO COMMENTS
E4212355 4212355u --- NO COMMENTS
E4212356 4212356u --- NO COMMENTS
E4212357 4212357u --- NO COMMENTS
E4212358 4212358u --- NO COMMENTS
E4212359 4212359u --- NO COMMENTS
F421235 421235u --- NO COMMENTS
E4212360 4212360u --- NO COMMENTS
E4212361 4212361u --- NO COMMENTS
E4212362 4212362u --- NO COMMENTS
E4212363 4212363u --- NO COMMENTS
E4212364 4212364u --- NO COMMENTS
E4212365 4212365u --- NO COMMENTS
E4212366 4212366u --- NO COMMENTS
E4212367 4212367u --- NO COMMENTS
E4212368 4212368u --- NO COMMENTS
E4212369 4212369u --- NO COMMENTS
F421236 421236u --- NO COMMENTS
E4212370 4212370u --- NO COMMENTS
E4212371 4212371u --- NO COMMENTS
E4212372 4212372u --- NO COMMENTS
E4212373 4212373u --- NO COMMENTS
E4212374 4212374u --- NO COMMENTS
E4212375 4212375u --- NO COMMENTS
E4212376 4212376u --- NO COMMENTS
E4212377 4212377u --- NO COMMENTS
E4212378 4212378u --- NO COMMENTS
E4212379 4212379u --- NO COMMENTS
F421237 421237u --- NO COMMENTS
E4212380 4212380u --- NO COMMENTS
E4212381 4212381u --- NO COMMENTS
E4212382 4212382u --- NO COMMENTS
E4212383 4212383u --- NO COMMENTS
E4212384 4212384u --- NO COMMENTS
E4212385 4212385u --- NO COMMENTS
E4212386 4212386u --- NO COMMENTS
E4212387 4212387u --- NO COMMENTS
E4212388 4212388u --- NO COMMENTS
E4212389 4212389u --- NO COMMENTS
F421238 421238u --- NO COMMENTS
E4212390 4212390u --- NO COMMENTS
E4212391 4212391u --- NO COMMENTS
E4212392 4212392u --- NO COMMENTS
E4212393 4212393u --- NO COMMENTS
E4212394 4212394u --- NO COMMENTS
E4212395 4212395u --- NO COMMENTS
E4212396 4212396u --- NO COMMENTS
E4212397 4212397u --- NO COMMENTS
E4212398 4212398u --- NO COMMENTS
E4212399 4212399u --- NO COMMENTS
F421239 421239u --- NO COMMENTS
F42123 42123u --- NO COMMENTS
E4212400 4212400u --- NO COMMENTS
E4212401 4212401u --- NO COMMENTS
E4212402 4212402u --- NO COMMENTS
E4212403 4212403u --- NO COMMENTS
E4212404 4212404u --- NO COMMENTS
E4212405 4212405u --- NO COMMENTS
E4212406 4212406u --- NO COMMENTS
E4212407 4212407u --- NO COMMENTS
E4212408 4212408u --- NO COMMENTS
E4212409 4212409u --- NO COMMENTS
F421240 421240u --- NO COMMENTS
E4212410 4212410u --- NO COMMENTS
E4212411 4212411u --- NO COMMENTS
E4212412 4212412u --- NO COMMENTS
E4212413 4212413u --- NO COMMENTS
E4212414 4212414u --- NO COMMENTS
E4212415 4212415u --- NO COMMENTS
E4212416 4212416u --- NO COMMENTS
E4212417 4212417u --- NO COMMENTS
E4212418 4212418u --- NO COMMENTS
E4212419 4212419u --- NO COMMENTS
F421241 421241u --- NO COMMENTS
E4212420 4212420u --- NO COMMENTS
E4212421 4212421u --- NO COMMENTS
E4212422 4212422u --- NO COMMENTS
E4212423 4212423u --- NO COMMENTS
E4212424 4212424u --- NO COMMENTS
E4212425 4212425u --- NO COMMENTS
E4212426 4212426u --- NO COMMENTS
E4212427 4212427u --- NO COMMENTS
E4212428 4212428u --- NO COMMENTS
E4212429 4212429u --- NO COMMENTS
F421242 421242u --- NO COMMENTS
E4212430 4212430u --- NO COMMENTS
E4212431 4212431u --- NO COMMENTS
E4212432 4212432u --- NO COMMENTS
E4212433 4212433u --- NO COMMENTS
E4212434 4212434u --- NO COMMENTS
E4212435 4212435u --- NO COMMENTS
E4212436 4212436u --- NO COMMENTS
E4212437 4212437u --- NO COMMENTS
E4212438 4212438u --- NO COMMENTS
E4212439 4212439u --- NO COMMENTS
F421243 421243u --- NO COMMENTS
E4212440 4212440u --- NO COMMENTS
E4212441 4212441u --- NO COMMENTS
E4212442 4212442u --- NO COMMENTS
E4212443 4212443u --- NO COMMENTS
E4212444 4212444u --- NO COMMENTS
E4212445 4212445u --- NO COMMENTS
E4212446 4212446u --- NO COMMENTS
E4212447 4212447u --- NO COMMENTS
E4212448 4212448u --- NO COMMENTS
E4212449 4212449u --- NO COMMENTS
F421244 421244u --- NO COMMENTS
E4212450 4212450u --- NO COMMENTS
E4212451 4212451u --- NO COMMENTS
E4212452 4212452u --- NO COMMENTS
E4212453 4212453u --- NO COMMENTS
E4212454 4212454u --- NO COMMENTS
E4212455 4212455u --- NO COMMENTS
E4212456 4212456u --- NO COMMENTS
E4212457 4212457u --- NO COMMENTS
E4212458 4212458u --- NO COMMENTS
E4212459 4212459u --- NO COMMENTS
F421245 421245u --- NO COMMENTS
E4212460 4212460u --- NO COMMENTS
E4212461 4212461u --- NO COMMENTS
E4212462 4212462u --- NO COMMENTS
E4212463 4212463u --- NO COMMENTS
E4212464 4212464u --- NO COMMENTS
E4212465 4212465u --- NO COMMENTS
E4212466 4212466u --- NO COMMENTS
E4212467 4212467u --- NO COMMENTS
E4212468 4212468u --- NO COMMENTS
E4212469 4212469u --- NO COMMENTS
F421246 421246u --- NO COMMENTS
E4212470 4212470u --- NO COMMENTS
E4212471 4212471u --- NO COMMENTS
E4212472 4212472u --- NO COMMENTS
E4212473 4212473u --- NO COMMENTS
E4212474 4212474u --- NO COMMENTS
E4212475 4212475u --- NO COMMENTS
E4212476 4212476u --- NO COMMENTS
E4212477 4212477u --- NO COMMENTS
E4212478 4212478u --- NO COMMENTS
E4212479 4212479u --- NO COMMENTS
F421247 421247u --- NO COMMENTS
E4212480 4212480u --- NO COMMENTS
E4212481 4212481u --- NO COMMENTS
E4212482 4212482u --- NO COMMENTS
E4212483 4212483u --- NO COMMENTS
E4212484 4212484u --- NO COMMENTS
E4212485 4212485u --- NO COMMENTS
E4212486 4212486u --- NO COMMENTS
E4212487 4212487u --- NO COMMENTS
E4212488 4212488u --- NO COMMENTS
E4212489 4212489u --- NO COMMENTS
E4212490 4212490u --- NO COMMENTS
E4212491 4212491u --- NO COMMENTS
E4212492 4212492u --- NO COMMENTS
E4212493 4212493u --- NO COMMENTS
E4212494 4212494u --- NO COMMENTS
E4212495 4212495u --- NO COMMENTS
E4212496 4212496u --- NO COMMENTS
E4212497 4212497u --- NO COMMENTS
E4212498 4212498u --- NO COMMENTS
E4212499 4212499u --- NO COMMENTS
F42124 42124u --- NO COMMENTS
E4212500 4212500u --- NO COMMENTS
E4212501 4212501u --- NO COMMENTS
E4212502 4212502u --- NO COMMENTS
E4212503 4212503u --- NO COMMENTS
E4212504 4212504u --- NO COMMENTS
E4212505 4212505u --- NO COMMENTS
E4212506 4212506u --- NO COMMENTS
E4212507 4212507u --- NO COMMENTS
E4212508 4212508u --- NO COMMENTS
E4212509 4212509u --- NO COMMENTS
E4212510 4212510u --- NO COMMENTS
E4212511 4212511u --- NO COMMENTS
E4212512 4212512u --- NO COMMENTS
E4212513 4212513u --- NO COMMENTS
E4212514 4212514u --- NO COMMENTS
E4212515 4212515u --- NO COMMENTS
E4212516 4212516u --- NO COMMENTS
E4212517 4212517u --- NO COMMENTS
E4212518 4212518u --- NO COMMENTS
E4212519 4212519u --- NO COMMENTS
E4212520 4212520u --- NO COMMENTS
E4212521 4212521u --- NO COMMENTS
E4212522 4212522u --- NO COMMENTS
E4212523 4212523u --- NO COMMENTS
E4212524 4212524u --- NO COMMENTS
E4212525 4212525u --- NO COMMENTS
E4212526 4212526u --- NO COMMENTS
E4212527 4212527u --- NO COMMENTS
E4212528 4212528u --- NO COMMENTS
E4212529 4212529u --- NO COMMENTS
E4212530 4212530u --- NO COMMENTS
E4212531 4212531u --- NO COMMENTS
E4212532 4212532u --- NO COMMENTS
E4212533 4212533u --- NO COMMENTS
E4212534 4212534u --- NO COMMENTS
E4212535 4212535u --- NO COMMENTS
E4212536 4212536u --- NO COMMENTS
E4212537 4212537u --- NO COMMENTS
E4212538 4212538u --- NO COMMENTS
E4212539 4212539u --- NO COMMENTS
E4212540 4212540u --- NO COMMENTS
E4212541 4212541u --- NO COMMENTS
E4212542 4212542u --- NO COMMENTS
E4212543 4212543u --- NO COMMENTS
E4212544 4212544u --- NO COMMENTS
E4212545 4212545u --- NO COMMENTS
E4212546 4212546u --- NO COMMENTS
E4212547 4212547u --- NO COMMENTS
E4212548 4212548u --- NO COMMENTS
E4212549 4212549u --- NO COMMENTS
E4212550 4212550u --- NO COMMENTS
E4212551 4212551u --- NO COMMENTS
E4212552 4212552u --- NO COMMENTS
E4212553 4212553u --- NO COMMENTS
E4212554 4212554u --- NO COMMENTS
E4212555 4212555u --- NO COMMENTS
E4212556 4212556u --- NO COMMENTS
E4212557 4212557u --- NO COMMENTS
E4212558 4212558u --- NO COMMENTS
E4212559 4212559u --- NO COMMENTS
E4212560 4212560u --- NO COMMENTS
E4212561 4212561u --- NO COMMENTS
E4212562 4212562u --- NO COMMENTS
E4212563 4212563u --- NO COMMENTS
E4212564 4212564u --- NO COMMENTS
E4212565 4212565u --- NO COMMENTS
E4212566 4212566u --- NO COMMENTS
E4212567 4212567u --- NO COMMENTS
E4212568 4212568u --- NO COMMENTS
E4212569 4212569u --- NO COMMENTS
E4212570 4212570u --- NO COMMENTS
E4212571 4212571u --- NO COMMENTS
E4212572 4212572u --- NO COMMENTS
E4212573 4212573u --- NO COMMENTS
E4212574 4212574u --- NO COMMENTS
E4212575 4212575u --- NO COMMENTS
E4212576 4212576u --- NO COMMENTS
E4212577 4212577u --- NO COMMENTS
E4212578 4212578u --- NO COMMENTS
E4212579 4212579u --- NO COMMENTS
E4212580 4212580u --- NO COMMENTS
E4212581 4212581u --- NO COMMENTS
E4212582 4212582u --- NO COMMENTS
E4212583 4212583u --- NO COMMENTS
E4212587 4212587u --- NO COMMENTS
E4212588 4212588u --- NO COMMENTS
E4212589 4212589u --- NO COMMENTS
E4212590 4212590u --- NO COMMENTS
E4212591 4212591u --- NO COMMENTS
E4212592 4212592u --- NO COMMENTS
E4212596 4212596u --- NO COMMENTS
E4212597 4212597u --- NO COMMENTS
E4212598 4212598u --- NO COMMENTS
E4212599 4212599u --- NO COMMENTS
F42125 42125u --- NO COMMENTS
E4212600 4212600u --- NO COMMENTS
E4212601 4212601u --- NO COMMENTS
E4212602 4212602u --- NO COMMENTS
E4212603 4212603u --- NO COMMENTS
E4212604 4212604u --- NO COMMENTS
E4212605 4212605u --- NO COMMENTS
E4212606 4212606u --- NO COMMENTS
E4212607 4212607u --- NO COMMENTS
E4212608 4212608u --- NO COMMENTS
E4212609 4212609u --- NO COMMENTS
E4212610 4212610u --- NO COMMENTS
E4212611 4212611u --- NO COMMENTS
E4212612 4212612u --- NO COMMENTS
E4212613 4212613u --- NO COMMENTS
E4212614 4212614u --- NO COMMENTS
E4212615 4212615u --- NO COMMENTS
E4212616 4212616u --- NO COMMENTS
E4212617 4212617u --- NO COMMENTS
E4212618 4212618u --- NO COMMENTS
E4212619 4212619u --- NO COMMENTS
E4212620 4212620u --- NO COMMENTS
E4212621 4212621u --- NO COMMENTS
E4212622 4212622u --- NO COMMENTS
E4212623 4212623u --- NO COMMENTS
E4212624 4212624u --- NO COMMENTS
E4212625 4212625u --- NO COMMENTS
E4212626 4212626u --- NO COMMENTS
E4212627 4212627u --- NO COMMENTS
E4212628 4212628u --- NO COMMENTS
E4212629 4212629u --- NO COMMENTS
E4212630 4212630u --- NO COMMENTS
E4212631 4212631u --- NO COMMENTS
E4212632 4212632u --- NO COMMENTS
E4212633 4212633u --- NO COMMENTS
E4212634 4212634u --- NO COMMENTS
E4212635 4212635u --- NO COMMENTS
E4212636 4212636u --- NO COMMENTS
E4212637 4212637u --- NO COMMENTS
E4212638 4212638u --- NO COMMENTS
E4212639 4212639u --- NO COMMENTS
E4212640 4212640u --- NO COMMENTS
E4212641 4212641u --- NO COMMENTS
E4212642 4212642u --- NO COMMENTS
E4212643 4212643u --- NO COMMENTS
E4212644 4212644u --- NO COMMENTS
E4212645 4212645u --- NO COMMENTS
E4212646 4212646u --- NO COMMENTS
E4212647 4212647u --- NO COMMENTS
E4212648 4212648u --- NO COMMENTS
E4212649 4212649u --- NO COMMENTS
E4212650 4212650u --- NO COMMENTS
E4212651 4212651u --- NO COMMENTS
E4212652 4212652u --- NO COMMENTS
E4212653 4212653u --- NO COMMENTS
E4212654 4212654u --- NO COMMENTS
E4212655 4212655u --- NO COMMENTS
E4212656 4212656u --- NO COMMENTS
E4212657 4212657u --- NO COMMENTS
E4212658 4212658u --- NO COMMENTS
E4212659 4212659u --- NO COMMENTS
E4212660 4212660u --- NO COMMENTS
E4212661 4212661u --- NO COMMENTS
E4212662 4212662u --- NO COMMENTS
E4212663 4212663u --- NO COMMENTS
E4212664 4212664u --- NO COMMENTS
E4212665 4212665u --- NO COMMENTS
E4212666 4212666u --- NO COMMENTS
E4212667 4212667u --- NO COMMENTS
E4212668 4212668u --- NO COMMENTS
E4212669 4212669u --- NO COMMENTS
E4212670 4212670u --- NO COMMENTS
E4212671 4212671u --- NO COMMENTS
E4212672 4212672u --- NO COMMENTS
E4212673 4212673u --- NO COMMENTS
E4212674 4212674u --- NO COMMENTS
E4212675 4212675u --- NO COMMENTS
E4212676 4212676u --- NO COMMENTS
E4212677 4212677u --- NO COMMENTS
E4212678 4212678u --- NO COMMENTS
E4212679 4212679u --- NO COMMENTS
E4212680 4212680u --- NO COMMENTS
E4212681 4212681u --- NO COMMENTS
E4212682 4212682u --- NO COMMENTS
E4212683 4212683u --- NO COMMENTS
E4212684 4212684u --- NO COMMENTS
E4212685 4212685u --- NO COMMENTS
E4212686 4212686u --- NO COMMENTS
E4212687 4212687u --- NO COMMENTS
E4212688 4212688u --- NO COMMENTS
E4212689 4212689u --- NO COMMENTS
E4212690 4212690u --- NO COMMENTS
E4212691 4212691u --- NO COMMENTS
E4212692 4212692u --- NO COMMENTS
E4212693 4212693u --- NO COMMENTS
E4212694 4212694u --- NO COMMENTS
E4212695 4212695u --- NO COMMENTS
E4212696 4212696u --- NO COMMENTS
E4212697 4212697u --- NO COMMENTS
E4212698 4212698u --- NO COMMENTS
E4212699 4212699u --- NO COMMENTS
E4212700 4212700u --- NO COMMENTS
E4212701 4212701u --- NO COMMENTS
E4212702 4212702u --- NO COMMENTS
E4212703 4212703u --- NO COMMENTS
E4212704 4212704u --- NO COMMENTS
E4212705 4212705u --- NO COMMENTS
E4212706 4212706u --- NO COMMENTS
E4212707 4212707u --- NO COMMENTS
E4212708 4212708u --- NO COMMENTS
E4212709 4212709u --- NO COMMENTS
E4212710 4212710u --- NO COMMENTS
E4212711 4212711u --- NO COMMENTS
E4212712 4212712u --- NO COMMENTS
E4212713 4212713u --- NO COMMENTS
E4212714 4212714u --- NO COMMENTS
E4212715 4212715u --- NO COMMENTS
E4212716 4212716u --- NO COMMENTS
E4212717 4212717u --- NO COMMENTS
E4212718 4212718u --- NO COMMENTS
E4212719 4212719u --- NO COMMENTS
E4212720 4212720u --- NO COMMENTS
E4212721 4212721u --- NO COMMENTS
E4212722 4212722u --- NO COMMENTS
E4212723 4212723u --- NO COMMENTS
E4212724 4212724u --- NO COMMENTS
E4212725 4212725u --- NO COMMENTS
E4212726 4212726u --- NO COMMENTS
E4212727 4212727u --- NO COMMENTS
E4212728 4212728u --- NO COMMENTS
E4212729 4212729u --- NO COMMENTS
E4212730 4212730u --- NO COMMENTS
E4212734 4212734u --- NO COMMENTS
E4212735 4212735u --- NO COMMENTS
E4212736 4212736u --- NO COMMENTS
E4212737 4212737u --- NO COMMENTS
E4212738 4212738u --- NO COMMENTS
E4212739 4212739u --- NO COMMENTS
E4212740 4212740u --- NO COMMENTS
E4212741 4212741u --- NO COMMENTS
E4212742 4212742u --- NO COMMENTS
E4212743 4212743u --- NO COMMENTS
E4212744 4212744u --- NO COMMENTS
E4212745 4212745u --- NO COMMENTS
E4212746 4212746u --- NO COMMENTS
E4212747 4212747u --- NO COMMENTS
E4212748 4212748u --- NO COMMENTS
E4212749 4212749u --- NO COMMENTS
E4212750 4212750u --- NO COMMENTS
E4212751 4212751u --- NO COMMENTS
E4212752 4212752u --- NO COMMENTS
E4212753 4212753u --- NO COMMENTS
E4212754 4212754u --- NO COMMENTS
E4212755 4212755u --- NO COMMENTS
E4212756 4212756u --- NO COMMENTS
E4212757 4212757u --- NO COMMENTS
E4212758 4212758u --- NO COMMENTS
E4212759 4212759u --- NO COMMENTS
E4212760 4212760u --- NO COMMENTS
E4212761 4212761u --- NO COMMENTS
E4212762 4212762u --- NO COMMENTS
E4212763 4212763u --- NO COMMENTS
E4212764 4212764u --- NO COMMENTS
E4212765 4212765u --- NO COMMENTS
E4212766 4212766u --- NO COMMENTS
E4212767 4212767u --- NO COMMENTS
E4212768 4212768u --- NO COMMENTS
E4212769 4212769u --- NO COMMENTS
E4212770 4212770u --- NO COMMENTS
E4212771 4212771u --- NO COMMENTS
E4212772 4212772u --- NO COMMENTS
E4212773 4212773u --- NO COMMENTS
E4212774 4212774u --- NO COMMENTS
E4212775 4212775u --- NO COMMENTS
E4212776 4212776u --- NO COMMENTS
E4212777 4212777u --- NO COMMENTS
E4212778 4212778u --- NO COMMENTS
E4212779 4212779u --- NO COMMENTS
E4212780 4212780u --- NO COMMENTS
E4212781 4212781u --- NO COMMENTS
E4212782 4212782u --- NO COMMENTS
E4212783 4212783u --- NO COMMENTS
E4212784 4212784u --- NO COMMENTS
E4212785 4212785u --- NO COMMENTS
E4212786 4212786u --- NO COMMENTS
E4212787 4212787u --- NO COMMENTS
E4212788 4212788u --- NO COMMENTS
E4212789 4212789u --- NO COMMENTS
E4212790 4212790u --- NO COMMENTS
E4212791 4212791u --- NO COMMENTS
E4212792 4212792u --- NO COMMENTS
E4212793 4212793u --- NO COMMENTS
E4212794 4212794u --- NO COMMENTS
E4212795 4212795u --- NO COMMENTS
E4212796 4212796u --- NO COMMENTS
E4212797 4212797u --- NO COMMENTS
E4212798 4212798u --- NO COMMENTS
E4212799 4212799u --- NO COMMENTS
E4212800 4212800u --- NO COMMENTS
E4212801 4212801u --- NO COMMENTS
E4212802 4212802u --- NO COMMENTS
E4212803 4212803u --- NO COMMENTS
E4212804 4212804u --- NO COMMENTS
E4212805 4212805u --- NO COMMENTS
E4212806 4212806u --- NO COMMENTS
E4212807 4212807u --- NO COMMENTS
E4212808 4212808u --- NO COMMENTS
E4212809 4212809u --- NO COMMENTS
E4212810 4212810u --- NO COMMENTS
E4212811 4212811u --- NO COMMENTS
E4212812 4212812u --- NO COMMENTS
E4212813 4212813u --- NO COMMENTS
E4212814 4212814u --- NO COMMENTS
E4212815 4212815u --- NO COMMENTS
E4212816 4212816u --- NO COMMENTS
E4212817 4212817u --- NO COMMENTS
E4212818 4212818u --- NO COMMENTS
E4212819 4212819u --- NO COMMENTS
E4212820 4212820u --- NO COMMENTS
E4212821 4212821u --- NO COMMENTS
E4212822 4212822u --- NO COMMENTS
E4212823 4212823u --- NO COMMENTS
E4212824 4212824u --- NO COMMENTS
E4212825 4212825u --- NO COMMENTS
E4212826 4212826u --- NO COMMENTS
E4212827 4212827u --- NO COMMENTS
E4212828 4212828u --- NO COMMENTS
E4212829 4212829u --- NO COMMENTS
E4212830 4212830u --- NO COMMENTS
E4212831 4212831u --- NO COMMENTS
E4212832 4212832u --- NO COMMENTS
E4212833 4212833u --- NO COMMENTS
E4212834 4212834u --- NO COMMENTS
E4212835 4212835u --- NO COMMENTS
E4212836 4212836u --- NO COMMENTS
E4212837 4212837u --- NO COMMENTS
E4212838 4212838u --- NO COMMENTS
E4212839 4212839u --- NO COMMENTS
E4212840 4212840u --- NO COMMENTS
E4212841 4212841u --- NO COMMENTS
E4212842 4212842u --- NO COMMENTS
E4212843 4212843u --- NO COMMENTS
E4212844 4212844u --- NO COMMENTS
E4212845 4212845u --- NO COMMENTS
E4212846 4212846u --- NO COMMENTS
E4212847 4212847u --- NO COMMENTS
E4212848 4212848u --- NO COMMENTS
E4212849 4212849u --- NO COMMENTS
E4212850 4212850u --- NO COMMENTS
E4212851 4212851u --- NO COMMENTS
E4212852 4212852u --- NO COMMENTS
E4212853 4212853u --- NO COMMENTS
E4212854 4212854u --- NO COMMENTS
E4212855 4212855u --- NO COMMENTS
E4212856 4212856u --- NO COMMENTS
E4212857 4212857u --- NO COMMENTS
E4212858 4212858u --- NO COMMENTS
E4212859 4212859u --- NO COMMENTS
E4212860 4212860u --- NO COMMENTS
E4212861 4212861u --- NO COMMENTS
E4212862 4212862u --- NO COMMENTS
E4212863 4212863u --- NO COMMENTS
E4212864 4212864u --- NO COMMENTS
E4212865 4212865u --- NO COMMENTS
E4212866 4212866u --- NO COMMENTS
E4212867 4212867u --- NO COMMENTS
E4212868 4212868u --- NO COMMENTS
E4212869 4212869u --- NO COMMENTS
E4212870 4212870u --- NO COMMENTS
E4212871 4212871u --- NO COMMENTS
E4212872 4212872u --- NO COMMENTS
E4212873 4212873u --- NO COMMENTS
E4212874 4212874u --- NO COMMENTS
E4212875 4212875u --- NO COMMENTS
E4212876 4212876u --- NO COMMENTS
E4212877 4212877u --- NO COMMENTS
E4212878 4212878u --- NO COMMENTS
E4212879 4212879u --- NO COMMENTS
E4212880 4212880u --- NO COMMENTS
E4212881 4212881u --- NO COMMENTS
E4212882 4212882u --- NO COMMENTS
E4212883 4212883u --- NO COMMENTS
E4212884 4212884u --- NO COMMENTS
E4212885 4212885u --- NO COMMENTS
E4212886 4212886u --- NO COMMENTS
E4212887 4212887u --- NO COMMENTS
E4212888 4212888u --- NO COMMENTS
E4212889 4212889u --- NO COMMENTS
E4212890 4212890u --- NO COMMENTS
E4212891 4212891u --- NO COMMENTS
E4212892 4212892u --- NO COMMENTS
E4212893 4212893u --- NO COMMENTS
E4212894 4212894u --- NO COMMENTS
E4212895 4212895u --- NO COMMENTS
E4212896 4212896u --- NO COMMENTS
E4212897 4212897u --- NO COMMENTS
E4212898 4212898u --- NO COMMENTS
E4212899 4212899u --- NO COMMENTS
F42128 42128u --- NO COMMENTS
E4212900 4212900u --- NO COMMENTS
E4212901 4212901u --- NO COMMENTS
E4212902 4212902u --- NO COMMENTS
E4212903 4212903u --- NO COMMENTS
E4212904 4212904u --- NO COMMENTS
E4212905 4212905u --- NO COMMENTS
E4212906 4212906u --- NO COMMENTS
E4212907 4212907u --- NO COMMENTS
E4212908 4212908u --- NO COMMENTS
E4212909 4212909u --- NO COMMENTS
E4212910 4212910u --- NO COMMENTS
E4212911 4212911u --- NO COMMENTS
E4212912 4212912u --- NO COMMENTS
E4212913 4212913u --- NO COMMENTS
E4212914 4212914u --- NO COMMENTS
E4212915 4212915u --- NO COMMENTS
E4212916 4212916u --- NO COMMENTS
E4212917 4212917u --- NO COMMENTS
E4212918 4212918u --- NO COMMENTS
E4212919 4212919u --- NO COMMENTS
E4212920 4212920u --- NO COMMENTS
E4212921 4212921u --- NO COMMENTS
E4212922 4212922u --- NO COMMENTS
E4212923 4212923u --- NO COMMENTS
E4212924 4212924u --- NO COMMENTS
E4212925 4212925u --- NO COMMENTS
E4212929 4212929u --- NO COMMENTS
E4212930 4212930u --- NO COMMENTS
E4212931 4212931u --- NO COMMENTS
E4212932 4212932u --- NO COMMENTS
E4212933 4212933u --- NO COMMENTS
E4212934 4212934u --- NO COMMENTS
E4212935 4212935u --- NO COMMENTS
E4212936 4212936u --- NO COMMENTS
E4212937 4212937u --- NO COMMENTS
E4212938 4212938u --- NO COMMENTS
E4212939 4212939u --- NO COMMENTS
E4212940 4212940u --- NO COMMENTS
E4212941 4212941u --- NO COMMENTS
E4212942 4212942u --- NO COMMENTS
E4212943 4212943u --- NO COMMENTS
E4212944 4212944u --- NO COMMENTS
E4212945 4212945u --- NO COMMENTS
E4212946 4212946u --- NO COMMENTS
E4212947 4212947u --- NO COMMENTS
E4212948 4212948u --- NO COMMENTS
E4212949 4212949u --- NO COMMENTS
E4212950 4212950u --- NO COMMENTS
E4212951 4212951u --- NO COMMENTS
E4212952 4212952u --- NO COMMENTS
E4212953 4212953u --- NO COMMENTS
E4212954 4212954u --- NO COMMENTS
E4212955 4212955u --- NO COMMENTS
E4212956 4212956u --- NO COMMENTS
E4212957 4212957u --- NO COMMENTS
E4212958 4212958u --- NO COMMENTS
E4212959 4212959u --- NO COMMENTS
E4212960 4212960u --- NO COMMENTS
E4212961 4212961u --- NO COMMENTS
E4212962 4212962u --- NO COMMENTS
E4212963 4212963u --- NO COMMENTS
E4212964 4212964u --- NO COMMENTS
E4212965 4212965u --- NO COMMENTS
E4212966 4212966u --- NO COMMENTS
E4212967 4212967u --- NO COMMENTS
E4212968 4212968u --- NO COMMENTS
E4212969 4212969u --- NO COMMENTS
E4212970 4212970u --- NO COMMENTS
E4212971 4212971u --- NO COMMENTS
E4212972 4212972u --- NO COMMENTS
E4212973 4212973u --- NO COMMENTS
E4212974 4212974u --- NO COMMENTS
E4212975 4212975u --- NO COMMENTS
E4212976 4212976u --- NO COMMENTS
E4212977 4212977u --- NO COMMENTS
E4212978 4212978u --- NO COMMENTS
E4212979 4212979u --- NO COMMENTS
E4212980 4212980u --- NO COMMENTS
E4212981 4212981u --- NO COMMENTS
E4212982 4212982u --- NO COMMENTS
E4212983 4212983u --- NO COMMENTS
E4212984 4212984u --- NO COMMENTS
E4212985 4212985u --- NO COMMENTS
E4212986 4212986u --- NO COMMENTS
E4212987 4212987u --- NO COMMENTS
E4212988 4212988u --- NO COMMENTS
E4212989 4212989u --- NO COMMENTS
E4212990 4212990u --- NO COMMENTS
E4212991 4212991u --- NO COMMENTS
E4212992 4212992u --- NO COMMENTS
E4212993 4212993u --- NO COMMENTS
E4212994 4212994u --- NO COMMENTS
E4212995 4212995u --- NO COMMENTS
E4212996 4212996u --- NO COMMENTS
E4212997 4212997u --- NO COMMENTS
F42129 42129u --- NO COMMENTS
E4213001 4213001u --- NO COMMENTS
E4213002 4213002u --- NO COMMENTS
E4213003 4213003u --- NO COMMENTS
E4213004 4213004u --- NO COMMENTS
E4213005 4213005u --- NO COMMENTS
E4213006 4213006u --- NO COMMENTS
E4213007 4213007u --- NO COMMENTS
E4213008 4213008u --- NO COMMENTS
E4213009 4213009u --- NO COMMENTS
E4213010 4213010u --- NO COMMENTS
E4213011 4213011u --- NO COMMENTS
E4213012 4213012u --- NO COMMENTS
E4213013 4213013u --- NO COMMENTS
E4213014 4213014u --- NO COMMENTS
E4213015 4213015u --- NO COMMENTS
E4213016 4213016u --- NO COMMENTS
E4213017 4213017u --- NO COMMENTS
E4213018 4213018u --- NO COMMENTS
E4213019 4213019u --- NO COMMENTS
E4213020 4213020u --- NO COMMENTS
E4213021 4213021u --- NO COMMENTS
E4213022 4213022u --- NO COMMENTS
E4213023 4213023u --- NO COMMENTS
E4213024 4213024u --- NO COMMENTS
E4213025 4213025u --- NO COMMENTS
E4213026 4213026u --- NO COMMENTS
E4213027 4213027u --- NO COMMENTS
E4213028 4213028u --- NO COMMENTS
E4213029 4213029u --- NO COMMENTS
E4213030 4213030u --- NO COMMENTS
E4213031 4213031u --- NO COMMENTS
E4213032 4213032u --- NO COMMENTS
E4213033 4213033u --- NO COMMENTS
E4213034 4213034u --- NO COMMENTS
E4213035 4213035u --- NO COMMENTS
E4213036 4213036u --- NO COMMENTS
E4213037 4213037u --- NO COMMENTS
E4213038 4213038u --- NO COMMENTS
E4213039 4213039u --- NO COMMENTS
E4213040 4213040u --- NO COMMENTS
E4213041 4213041u --- NO COMMENTS
E4213042 4213042u --- NO COMMENTS
E4213043 4213043u --- NO COMMENTS
E4213044 4213044u --- NO COMMENTS
E4213045 4213045u --- NO COMMENTS
E4213046 4213046u --- NO COMMENTS
E4213047 4213047u --- NO COMMENTS
E4213048 4213048u --- NO COMMENTS
E4213049 4213049u --- NO COMMENTS
E4213050 4213050u --- NO COMMENTS
E4213051 4213051u --- NO COMMENTS
E4213052 4213052u --- NO COMMENTS
E4213053 4213053u --- NO COMMENTS
E4213054 4213054u --- NO COMMENTS
E4213055 4213055u --- NO COMMENTS
E4213056 4213056u --- NO COMMENTS
E4213057 4213057u --- NO COMMENTS
E4213058 4213058u --- NO COMMENTS
E4213059 4213059u --- NO COMMENTS
E4213060 4213060u --- NO COMMENTS
E4213061 4213061u --- NO COMMENTS
E4213062 4213062u --- NO COMMENTS
E4213063 4213063u --- NO COMMENTS
E4213064 4213064u --- NO COMMENTS
E4213065 4213065u --- NO COMMENTS
E4213066 4213066u --- NO COMMENTS
E4213067 4213067u --- NO COMMENTS
E4213068 4213068u --- NO COMMENTS
E4213069 4213069u --- NO COMMENTS
E4213070 4213070u --- NO COMMENTS
E4213071 4213071u --- NO COMMENTS
E4213072 4213072u --- NO COMMENTS
E4213073 4213073u --- NO COMMENTS
E4213074 4213074u --- NO COMMENTS
E4213075 4213075u --- NO COMMENTS
E4213076 4213076u --- NO COMMENTS
E4213077 4213077u --- NO COMMENTS
E4213078 4213078u --- NO COMMENTS
E4213079 4213079u --- NO COMMENTS
E4213080 4213080u --- NO COMMENTS
E4213081 4213081u --- NO COMMENTS
E4213082 4213082u --- NO COMMENTS
E4213083 4213083u --- NO COMMENTS
E4213084 4213084u --- NO COMMENTS
E4213085 4213085u --- NO COMMENTS
E4213086 4213086u --- NO COMMENTS
E4213087 4213087u --- NO COMMENTS
E4213088 4213088u --- NO COMMENTS
E4213089 4213089u --- NO COMMENTS
E4213090 4213090u --- NO COMMENTS
E4213091 4213091u --- NO COMMENTS
E4213092 4213092u --- NO COMMENTS
E4213093 4213093u --- NO COMMENTS
E4213094 4213094u --- NO COMMENTS
E4213095 4213095u --- NO COMMENTS
E4213096 4213096u --- NO COMMENTS
E4213097 4213097u --- NO COMMENTS
E4213098 4213098u --- NO COMMENTS
E4213099 4213099u --- NO COMMENTS
F42130 42130u --- NO COMMENTS
E4213100 4213100u --- NO COMMENTS
E4213101 4213101u --- NO COMMENTS
E4213102 4213102u --- NO COMMENTS
E4213103 4213103u --- NO COMMENTS
E4213104 4213104u --- NO COMMENTS
E4213105 4213105u --- NO COMMENTS
E4213106 4213106u --- NO COMMENTS
E4213107 4213107u --- NO COMMENTS
E4213108 4213108u --- NO COMMENTS
E4213109 4213109u --- NO COMMENTS
E4213110 4213110u --- NO COMMENTS
E4213111 4213111u --- NO COMMENTS
E4213112 4213112u --- NO COMMENTS
E4213113 4213113u --- NO COMMENTS
E4213114 4213114u --- NO COMMENTS
E4213115 4213115u --- NO COMMENTS
E4213116 4213116u --- NO COMMENTS
E4213117 4213117u --- NO COMMENTS
E4213118 4213118u --- NO COMMENTS
E4213119 4213119u --- NO COMMENTS
E4213120 4213120u --- NO COMMENTS
E4213121 4213121u --- NO COMMENTS
E4213122 4213122u --- NO COMMENTS
E4213123 4213123u --- NO COMMENTS
E4213124 4213124u --- NO COMMENTS
E4213125 4213125u --- NO COMMENTS
E4213126 4213126u --- NO COMMENTS
E4213127 4213127u --- NO COMMENTS
E4213128 4213128u --- NO COMMENTS
E4213129 4213129u --- NO COMMENTS
E4213130 4213130u --- NO COMMENTS
E4213131 4213131u --- NO COMMENTS
E4213132 4213132u --- NO COMMENTS
E4213133 4213133u --- NO COMMENTS
E4213134 4213134u --- NO COMMENTS
E4213135 4213135u --- NO COMMENTS
E4213136 4213136u --- NO COMMENTS
E4213137 4213137u --- NO COMMENTS
E4213138 4213138u --- NO COMMENTS
E4213139 4213139u --- NO COMMENTS
E4213140 4213140u --- NO COMMENTS
E4213141 4213141u --- NO COMMENTS
E4213142 4213142u --- NO COMMENTS
E4213143 4213143u --- NO COMMENTS
E4213144 4213144u --- NO COMMENTS
E4213145 4213145u --- NO COMMENTS
E4213146 4213146u --- NO COMMENTS
E4213147 4213147u --- NO COMMENTS
E4213148 4213148u --- NO COMMENTS
E4213149 4213149u --- NO COMMENTS
E4213150 4213150u --- NO COMMENTS
E4213151 4213151u --- NO COMMENTS
E4213152 4213152u --- NO COMMENTS
E4213153 4213153u --- NO COMMENTS
E4213154 4213154u --- NO COMMENTS
E4213155 4213155u --- NO COMMENTS
E4213156 4213156u --- NO COMMENTS
E4213157 4213157u --- NO COMMENTS
E4213158 4213158u --- NO COMMENTS
E4213159 4213159u --- NO COMMENTS
E4213160 4213160u --- NO COMMENTS
E4213161 4213161u --- NO COMMENTS
E4213162 4213162u --- NO COMMENTS
E4213163 4213163u --- NO COMMENTS
E4213164 4213164u --- NO COMMENTS
E4213165 4213165u --- NO COMMENTS
E4213166 4213166u --- NO COMMENTS
E4213167 4213167u --- NO COMMENTS
E4213168 4213168u --- NO COMMENTS
E4213169 4213169u --- NO COMMENTS
E4213170 4213170u --- NO COMMENTS
E4213171 4213171u --- NO COMMENTS
E4213172 4213172u --- NO COMMENTS
E4213173 4213173u --- NO COMMENTS
E4213174 4213174u --- NO COMMENTS
E4213175 4213175u --- NO COMMENTS
E4213176 4213176u --- NO COMMENTS
E4213177 4213177u --- NO COMMENTS
E4213178 4213178u --- NO COMMENTS
E4213179 4213179u --- NO COMMENTS
E4213180 4213180u --- NO COMMENTS
E4213181 4213181u --- NO COMMENTS
E4213182 4213182u --- NO COMMENTS
E4213183 4213183u --- NO COMMENTS
E4213184 4213184u --- NO COMMENTS
E4213185 4213185u --- NO COMMENTS
E4213186 4213186u --- NO COMMENTS
E4213187 4213187u --- NO COMMENTS
E4213188 4213188u --- NO COMMENTS
E4213189 4213189u --- NO COMMENTS
E4213190 4213190u --- NO COMMENTS
E4213191 4213191u --- NO COMMENTS
E4213192 4213192u --- NO COMMENTS
E4213193 4213193u --- NO COMMENTS
E4213194 4213194u --- NO COMMENTS
E4213195 4213195u --- NO COMMENTS
E4213196 4213196u --- NO COMMENTS
E4213197 4213197u --- NO COMMENTS
E4213198 4213198u --- NO COMMENTS
E4213199 4213199u --- NO COMMENTS
F42131 42131u --- NO COMMENTS
E4213200 4213200u --- NO COMMENTS
E4213201 4213201u --- NO COMMENTS
E4213202 4213202u --- NO COMMENTS
E4213203 4213203u --- NO COMMENTS
E4213204 4213204u --- NO COMMENTS
E4213205 4213205u --- NO COMMENTS
E4213206 4213206u --- NO COMMENTS
E4213207 4213207u --- NO COMMENTS
E4213208 4213208u --- NO COMMENTS
E4213209 4213209u --- NO COMMENTS
F421320 421320u --- NO COMMENTS
E4213210 4213210u --- NO COMMENTS
E4213211 4213211u --- NO COMMENTS
E4213212 4213212u --- NO COMMENTS
E4213213 4213213u --- NO COMMENTS
E4213214 4213214u --- NO COMMENTS
E4213215 4213215u --- NO COMMENTS
E4213216 4213216u --- NO COMMENTS
E4213217 4213217u --- NO COMMENTS
E4213218 4213218u --- NO COMMENTS
E4213219 4213219u --- NO COMMENTS
F421321 421321u --- NO COMMENTS
E4213220 4213220u --- NO COMMENTS
E4213221 4213221u --- NO COMMENTS
E4213222 4213222u --- NO COMMENTS
E4213223 4213223u --- NO COMMENTS
E4213224 4213224u --- NO COMMENTS
E4213225 4213225u --- NO COMMENTS
E4213226 4213226u --- NO COMMENTS
E4213227 4213227u --- NO COMMENTS
E4213228 4213228u --- NO COMMENTS
E4213229 4213229u --- NO COMMENTS
F421322 421322u --- NO COMMENTS
E4213230 4213230u --- NO COMMENTS
E4213231 4213231u --- NO COMMENTS
E4213232 4213232u --- NO COMMENTS
E4213233 4213233u --- NO COMMENTS
E4213234 4213234u --- NO COMMENTS
E4213235 4213235u --- NO COMMENTS
E4213236 4213236u --- NO COMMENTS
E4213237 4213237u --- NO COMMENTS
E4213238 4213238u --- NO COMMENTS
E4213239 4213239u --- NO COMMENTS
F421323 421323u --- NO COMMENTS
E4213240 4213240u --- NO COMMENTS
E4213241 4213241u --- NO COMMENTS
E4213242 4213242u --- NO COMMENTS
E4213243 4213243u --- NO COMMENTS
E4213244 4213244u --- NO COMMENTS
E4213245 4213245u --- NO COMMENTS
E4213246 4213246u --- NO COMMENTS
E4213247 4213247u --- NO COMMENTS
E4213248 4213248u --- NO COMMENTS
E4213249 4213249u --- NO COMMENTS
F421324 421324u --- NO COMMENTS
E4213250 4213250u --- NO COMMENTS
E4213251 4213251u --- NO COMMENTS
E4213252 4213252u --- NO COMMENTS
E4213253 4213253u --- NO COMMENTS
E4213254 4213254u --- NO COMMENTS
E4213255 4213255u --- NO COMMENTS
E4213256 4213256u --- NO COMMENTS
E4213257 4213257u --- NO COMMENTS
E4213258 4213258u --- NO COMMENTS
E4213259 4213259u --- NO COMMENTS
F421325 421325u --- NO COMMENTS
E4213260 4213260u --- NO COMMENTS
E4213261 4213261u --- NO COMMENTS
E4213262 4213262u --- NO COMMENTS
E4213263 4213263u --- NO COMMENTS
E4213264 4213264u --- NO COMMENTS
E4213265 4213265u --- NO COMMENTS
E4213266 4213266u --- NO COMMENTS
E4213267 4213267u --- NO COMMENTS
E4213268 4213268u --- NO COMMENTS
E4213269 4213269u --- NO COMMENTS
F421326 421326u --- NO COMMENTS
E4213270 4213270u --- NO COMMENTS
E4213271 4213271u --- NO COMMENTS
E4213272 4213272u --- NO COMMENTS
E4213273 4213273u --- NO COMMENTS
E4213274 4213274u --- NO COMMENTS
E4213275 4213275u --- NO COMMENTS
E4213276 4213276u --- NO COMMENTS
E4213277 4213277u --- NO COMMENTS
E4213278 4213278u --- NO COMMENTS
E4213279 4213279u --- NO COMMENTS
F421327 421327u --- NO COMMENTS
E4213280 4213280u --- NO COMMENTS
E4213281 4213281u --- NO COMMENTS
E4213282 4213282u --- NO COMMENTS
E4213283 4213283u --- NO COMMENTS
E4213284 4213284u --- NO COMMENTS
E4213285 4213285u --- NO COMMENTS
E4213286 4213286u --- NO COMMENTS
E4213287 4213287u --- NO COMMENTS
E4213288 4213288u --- NO COMMENTS
E4213289 4213289u --- NO COMMENTS
E4213290 4213290u --- NO COMMENTS
E4213291 4213291u --- NO COMMENTS
E4213292 4213292u --- NO COMMENTS
E4213293 4213293u --- NO COMMENTS
E4213294 4213294u --- NO COMMENTS
E4213295 4213295u --- NO COMMENTS
E4213296 4213296u --- NO COMMENTS
E4213297 4213297u --- NO COMMENTS
E4213298 4213298u --- NO COMMENTS
E4213299 4213299u --- NO COMMENTS
F42132 42132u --- NO COMMENTS
E4213300 4213300u --- NO COMMENTS
E4213301 4213301u --- NO COMMENTS
E4213302 4213302u --- NO COMMENTS
E4213303 4213303u --- NO COMMENTS
E4213304 4213304u --- NO COMMENTS
E4213305 4213305u --- NO COMMENTS
E4213306 4213306u --- NO COMMENTS
E4213307 4213307u --- NO COMMENTS
E4213308 4213308u --- NO COMMENTS
E4213309 4213309u --- NO COMMENTS
E4213310 4213310u --- NO COMMENTS
E4213311 4213311u --- NO COMMENTS
E4213312 4213312u --- NO COMMENTS
E4213313 4213313u --- NO COMMENTS
E4213314 4213314u --- NO COMMENTS
E4213315 4213315u --- NO COMMENTS
E4213316 4213316u --- NO COMMENTS
E4213317 4213317u --- NO COMMENTS
E4213318 4213318u --- NO COMMENTS
E4213319 4213319u --- NO COMMENTS
E4213320 4213320u --- NO COMMENTS
E4213321 4213321u --- NO COMMENTS
E4213322 4213322u --- NO COMMENTS
E4213323 4213323u --- NO COMMENTS
E4213324 4213324u --- NO COMMENTS
E4213325 4213325u --- NO COMMENTS
E4213326 4213326u --- NO COMMENTS
E4213327 4213327u --- NO COMMENTS
E4213328 4213328u --- NO COMMENTS
E4213329 4213329u --- NO COMMENTS
E4213330 4213330u --- NO COMMENTS
E4213331 4213331u --- NO COMMENTS
E4213332 4213332u --- NO COMMENTS
E4213333 4213333u --- NO COMMENTS
E4213334 4213334u --- NO COMMENTS
E4213335 4213335u --- NO COMMENTS
E4213336 4213336u --- NO COMMENTS
E4213337 4213337u --- NO COMMENTS
E4213338 4213338u --- NO COMMENTS
E4213339 4213339u --- NO COMMENTS
E4213340 4213340u --- NO COMMENTS
E4213341 4213341u --- NO COMMENTS
E4213342 4213342u --- NO COMMENTS
E4213343 4213343u --- NO COMMENTS
E4213344 4213344u --- NO COMMENTS
E4213345 4213345u --- NO COMMENTS
E4213346 4213346u --- NO COMMENTS
E4213347 4213347u --- NO COMMENTS
E4213348 4213348u --- NO COMMENTS
E4213349 4213349u --- NO COMMENTS
E4213350 4213350u --- NO COMMENTS
E4213351 4213351u --- NO COMMENTS
E4213352 4213352u --- NO COMMENTS
E4213353 4213353u --- NO COMMENTS
E4213354 4213354u --- NO COMMENTS
E4213355 4213355u --- NO COMMENTS
E4213356 4213356u --- NO COMMENTS
E4213357 4213357u --- NO COMMENTS
E4213358 4213358u --- NO COMMENTS
E4213359 4213359u --- NO COMMENTS
E4213360 4213360u --- NO COMMENTS
E4213361 4213361u --- NO COMMENTS
E4213362 4213362u --- NO COMMENTS
E4213363 4213363u --- NO COMMENTS
E4213364 4213364u --- NO COMMENTS
E4213365 4213365u --- NO COMMENTS
E4213366 4213366u --- NO COMMENTS
E4213367 4213367u --- NO COMMENTS
E4213368 4213368u --- NO COMMENTS
E4213369 4213369u --- NO COMMENTS
F421336 421336u --- NO COMMENTS
E4213370 4213370u --- NO COMMENTS
E4213371 4213371u --- NO COMMENTS
E4213372 4213372u --- NO COMMENTS
E4213373 4213373u --- NO COMMENTS
E4213374 4213374u --- NO COMMENTS
E4213375 4213375u --- NO COMMENTS
E4213376 4213376u --- NO COMMENTS
E4213377 4213377u --- NO COMMENTS
E4213378 4213378u --- NO COMMENTS
E4213379 4213379u --- NO COMMENTS
F421337 421337u --- NO COMMENTS
E4213380 4213380u --- NO COMMENTS
E4213381 4213381u --- NO COMMENTS
E4213382 4213382u --- NO COMMENTS
E4213383 4213383u --- NO COMMENTS
E4213384 4213384u --- NO COMMENTS
E4213385 4213385u --- NO COMMENTS
E4213386 4213386u --- NO COMMENTS
E4213387 4213387u --- NO COMMENTS
E4213388 4213388u --- NO COMMENTS
E4213389 4213389u --- NO COMMENTS
F421338 421338u --- NO COMMENTS
E4213390 4213390u --- NO COMMENTS
E4213391 4213391u --- NO COMMENTS
E4213392 4213392u --- NO COMMENTS
E4213393 4213393u --- NO COMMENTS
E4213394 4213394u --- NO COMMENTS
E4213395 4213395u --- NO COMMENTS
E4213396 4213396u --- NO COMMENTS
E4213397 4213397u --- NO COMMENTS
E4213398 4213398u --- NO COMMENTS
E4213399 4213399u --- NO COMMENTS
F421339 421339u --- NO COMMENTS
F42133 42133u --- NO COMMENTS
E4213400 4213400u --- NO COMMENTS
E4213401 4213401u --- NO COMMENTS
E4213402 4213402u --- NO COMMENTS
E4213403 4213403u --- NO COMMENTS
E4213404 4213404u --- NO COMMENTS
E4213405 4213405u --- NO COMMENTS
E4213406 4213406u --- NO COMMENTS
E4213407 4213407u --- NO COMMENTS
E4213408 4213408u --- NO COMMENTS
E4213409 4213409u --- NO COMMENTS
F421340 421340u --- NO COMMENTS
E4213410 4213410u --- NO COMMENTS
E4213411 4213411u --- NO COMMENTS
E4213412 4213412u --- NO COMMENTS
E4213413 4213413u --- NO COMMENTS
E4213414 4213414u --- NO COMMENTS
E4213415 4213415u --- NO COMMENTS
E4213416 4213416u --- NO COMMENTS
E4213417 4213417u --- NO COMMENTS
E4213418 4213418u --- NO COMMENTS
E4213419 4213419u --- NO COMMENTS
F421341 421341u --- NO COMMENTS
E4213420 4213420u --- NO COMMENTS
E4213421 4213421u --- NO COMMENTS
E4213422 4213422u --- NO COMMENTS
E4213423 4213423u --- NO COMMENTS
E4213424 4213424u --- NO COMMENTS
E4213425 4213425u --- NO COMMENTS
E4213426 4213426u --- NO COMMENTS
E4213427 4213427u --- NO COMMENTS
E4213428 4213428u --- NO COMMENTS
E4213429 4213429u --- NO COMMENTS
F421342 421342u --- NO COMMENTS
E4213430 4213430u --- NO COMMENTS
E4213431 4213431u --- NO COMMENTS
E4213432 4213432u --- NO COMMENTS
E4213433 4213433u --- NO COMMENTS
E4213434 4213434u --- NO COMMENTS
E4213435 4213435u --- NO COMMENTS
E4213436 4213436u --- NO COMMENTS
E4213437 4213437u --- NO COMMENTS
E4213438 4213438u --- NO COMMENTS
E4213439 4213439u --- NO COMMENTS
F421343 421343u --- NO COMMENTS
E4213440 4213440u --- NO COMMENTS
E4213441 4213441u --- NO COMMENTS
E4213442 4213442u --- NO COMMENTS
E4213443 4213443u --- NO COMMENTS
E4213444 4213444u --- NO COMMENTS
E4213445 4213445u --- NO COMMENTS
E4213446 4213446u --- NO COMMENTS
E4213447 4213447u --- NO COMMENTS
E4213448 4213448u --- NO COMMENTS
E4213449 4213449u --- NO COMMENTS
F421344 421344u --- NO COMMENTS
E4213450 4213450u --- NO COMMENTS
E4213451 4213451u --- NO COMMENTS
E4213452 4213452u --- NO COMMENTS
E4213453 4213453u --- NO COMMENTS
E4213454 4213454u --- NO COMMENTS
E4213455 4213455u --- NO COMMENTS
E4213456 4213456u --- NO COMMENTS
E4213457 4213457u --- NO COMMENTS
E4213458 4213458u --- NO COMMENTS
E4213459 4213459u --- NO COMMENTS
F421345 421345u --- NO COMMENTS
E4213460 4213460u --- NO COMMENTS
E4213461 4213461u --- NO COMMENTS
E4213462 4213462u --- NO COMMENTS
E4213463 4213463u --- NO COMMENTS
E4213464 4213464u --- NO COMMENTS
E4213465 4213465u --- NO COMMENTS
E4213466 4213466u --- NO COMMENTS
E4213467 4213467u --- NO COMMENTS
E4213468 4213468u --- NO COMMENTS
E4213469 4213469u --- NO COMMENTS
F421346 421346u --- NO COMMENTS
E4213470 4213470u --- NO COMMENTS
E4213471 4213471u --- NO COMMENTS
E4213472 4213472u --- NO COMMENTS
E4213473 4213473u --- NO COMMENTS
E4213474 4213474u --- NO COMMENTS
E4213475 4213475u --- NO COMMENTS
E4213476 4213476u --- NO COMMENTS
E4213477 4213477u --- NO COMMENTS
E4213478 4213478u --- NO COMMENTS
E4213479 4213479u --- NO COMMENTS
F421347 421347u --- NO COMMENTS
E4213480 4213480u --- NO COMMENTS
E4213481 4213481u --- NO COMMENTS
E4213482 4213482u --- NO COMMENTS
E4213483 4213483u --- NO COMMENTS
E4213484 4213484u --- NO COMMENTS
E4213485 4213485u --- NO COMMENTS
E4213486 4213486u --- NO COMMENTS
E4213487 4213487u --- NO COMMENTS
E4213488 4213488u --- NO COMMENTS
E4213489 4213489u --- NO COMMENTS
F421348 421348u --- NO COMMENTS
E4213490 4213490u --- NO COMMENTS
E4213491 4213491u --- NO COMMENTS
E4213492 4213492u --- NO COMMENTS
E4213493 4213493u --- NO COMMENTS
E4213494 4213494u --- NO COMMENTS
E4213495 4213495u --- NO COMMENTS
E4213496 4213496u --- NO COMMENTS
E4213497 4213497u --- NO COMMENTS
E4213498 4213498u --- NO COMMENTS
E4213499 4213499u --- NO COMMENTS
F421349 421349u --- NO COMMENTS
F42134 42134u --- NO COMMENTS
E4213500 4213500u --- NO COMMENTS
E4213501 4213501u --- NO COMMENTS
E4213502 4213502u --- NO COMMENTS
E4213503 4213503u --- NO COMMENTS
E4213504 4213504u --- NO COMMENTS
E4213505 4213505u --- NO COMMENTS
E4213506 4213506u --- NO COMMENTS
E4213507 4213507u --- NO COMMENTS
E4213508 4213508u --- NO COMMENTS
E4213509 4213509u --- NO COMMENTS
F421350 421350u --- NO COMMENTS
E4213510 4213510u --- NO COMMENTS
E4213511 4213511u --- NO COMMENTS
E4213512 4213512u --- NO COMMENTS
E4213513 4213513u --- NO COMMENTS
E4213514 4213514u --- NO COMMENTS
E4213515 4213515u --- NO COMMENTS
E4213516 4213516u --- NO COMMENTS
E4213517 4213517u --- NO COMMENTS
E4213518 4213518u --- NO COMMENTS
E4213519 4213519u --- NO COMMENTS
F421351 421351u --- NO COMMENTS
E4213520 4213520u --- NO COMMENTS
E4213521 4213521u --- NO COMMENTS
E4213522 4213522u --- NO COMMENTS
E4213523 4213523u --- NO COMMENTS
E4213524 4213524u --- NO COMMENTS
E4213525 4213525u --- NO COMMENTS
E4213526 4213526u --- NO COMMENTS
E4213527 4213527u --- NO COMMENTS
E4213528 4213528u --- NO COMMENTS
E4213529 4213529u --- NO COMMENTS
F421352 421352u --- NO COMMENTS
E4213530 4213530u --- NO COMMENTS
E4213531 4213531u --- NO COMMENTS
E4213532 4213532u --- NO COMMENTS
E4213533 4213533u --- NO COMMENTS
E4213534 4213534u --- NO COMMENTS
E4213535 4213535u --- NO COMMENTS
E4213536 4213536u --- NO COMMENTS
E4213537 4213537u --- NO COMMENTS
E4213538 4213538u --- NO COMMENTS
E4213539 4213539u --- NO COMMENTS
F421353 421353u --- NO COMMENTS
E4213540 4213540u --- NO COMMENTS
E4213541 4213541u --- NO COMMENTS
E4213542 4213542u --- NO COMMENTS
E4213543 4213543u --- NO COMMENTS
E4213544 4213544u --- NO COMMENTS
E4213545 4213545u --- NO COMMENTS
E4213546 4213546u --- NO COMMENTS
E4213547 4213547u --- NO COMMENTS
E4213548 4213548u --- NO COMMENTS
E4213549 4213549u --- NO COMMENTS
F421354 421354u --- NO COMMENTS
E4213550 4213550u --- NO COMMENTS
E4213551 4213551u --- NO COMMENTS
E4213552 4213552u --- NO COMMENTS
E4213553 4213553u --- NO COMMENTS
E4213554 4213554u --- NO COMMENTS
E4213555 4213555u --- NO COMMENTS
E4213556 4213556u --- NO COMMENTS
E4213557 4213557u --- NO COMMENTS
E4213558 4213558u --- NO COMMENTS
E4213559 4213559u --- NO COMMENTS
F421355 421355u --- NO COMMENTS
E4213560 4213560u --- NO COMMENTS
E4213561 4213561u --- NO COMMENTS
E4213562 4213562u --- NO COMMENTS
E4213563 4213563u --- NO COMMENTS
E4213564 4213564u --- NO COMMENTS
E4213565 4213565u --- NO COMMENTS
E4213566 4213566u --- NO COMMENTS
E4213567 4213567u --- NO COMMENTS
E4213568 4213568u --- NO COMMENTS
E4213569 4213569u --- NO COMMENTS
F421356 421356u --- NO COMMENTS
E4213570 4213570u --- NO COMMENTS
E4213571 4213571u --- NO COMMENTS
E4213572 4213572u --- NO COMMENTS
E4213573 4213573u --- NO COMMENTS
E4213574 4213574u --- NO COMMENTS
E4213575 4213575u --- NO COMMENTS
E4213576 4213576u --- NO COMMENTS
E4213577 4213577u --- NO COMMENTS
E4213578 4213578u --- NO COMMENTS
E4213579 4213579u --- NO COMMENTS
F421357 421357u --- NO COMMENTS
E4213580 4213580u --- NO COMMENTS
E4213581 4213581u --- NO COMMENTS
E4213582 4213582u --- NO COMMENTS
E4213583 4213583u --- NO COMMENTS
E4213584 4213584u --- NO COMMENTS
E4213585 4213585u --- NO COMMENTS
E4213586 4213586u --- NO COMMENTS
E4213587 4213587u --- NO COMMENTS
E4213588 4213588u --- NO COMMENTS
E4213589 4213589u --- NO COMMENTS
F421358 421358u --- NO COMMENTS
E4213590 4213590u --- NO COMMENTS
E4213591 4213591u --- NO COMMENTS
E4213592 4213592u --- NO COMMENTS
E4213593 4213593u --- NO COMMENTS
E4213594 4213594u --- NO COMMENTS
E4213595 4213595u --- NO COMMENTS
E4213596 4213596u --- NO COMMENTS
E4213597 4213597u --- NO COMMENTS
F421359 421359u --- NO COMMENTS
F42135 42135u --- NO COMMENTS
E4213601 4213601u --- NO COMMENTS
E4213602 4213602u --- NO COMMENTS
E4213603 4213603u --- NO COMMENTS
E4213604 4213604u --- NO COMMENTS
E4213605 4213605u --- NO COMMENTS
E4213606 4213606u --- NO COMMENTS
E4213607 4213607u --- NO COMMENTS
E4213608 4213608u --- NO COMMENTS
E4213609 4213609u --- NO COMMENTS
F421360 421360u --- NO COMMENTS
E4213610 4213610u --- NO COMMENTS
E4213611 4213611u --- NO COMMENTS
E4213612 4213612u --- NO COMMENTS
E4213613 4213613u --- NO COMMENTS
E4213614 4213614u --- NO COMMENTS
E4213615 4213615u --- NO COMMENTS
E4213616 4213616u --- NO COMMENTS
E4213617 4213617u --- NO COMMENTS
E4213618 4213618u --- NO COMMENTS
E4213619 4213619u --- NO COMMENTS
F421361 421361u --- NO COMMENTS
E4213620 4213620u --- NO COMMENTS
E4213621 4213621u --- NO COMMENTS
E4213622 4213622u --- NO COMMENTS
E4213623 4213623u --- NO COMMENTS
E4213624 4213624u --- NO COMMENTS
E4213625 4213625u --- NO COMMENTS
E4213626 4213626u --- NO COMMENTS
E4213627 4213627u --- NO COMMENTS
F421362 421362u --- NO COMMENTS
E4213631 4213631u --- NO COMMENTS
E4213632 4213632u --- NO COMMENTS
E4213633 4213633u --- NO COMMENTS
E4213634 4213634u --- NO COMMENTS
E4213635 4213635u --- NO COMMENTS
E4213636 4213636u --- NO COMMENTS
E4213637 4213637u --- NO COMMENTS
E4213638 4213638u --- NO COMMENTS
E4213639 4213639u --- NO COMMENTS
F421363 421363u --- NO COMMENTS
E4213640 4213640u --- NO COMMENTS
E4213641 4213641u --- NO COMMENTS
E4213642 4213642u --- NO COMMENTS
E4213643 4213643u --- NO COMMENTS
E4213644 4213644u --- NO COMMENTS
E4213645 4213645u --- NO COMMENTS
E4213646 4213646u --- NO COMMENTS
E4213647 4213647u --- NO COMMENTS
E4213648 4213648u --- NO COMMENTS
E4213649 4213649u --- NO COMMENTS
F421364 421364u --- NO COMMENTS
E4213650 4213650u --- NO COMMENTS
E4213651 4213651u --- NO COMMENTS
E4213652 4213652u --- NO COMMENTS
E4213653 4213653u --- NO COMMENTS
E4213654 4213654u --- NO COMMENTS
E4213655 4213655u --- NO COMMENTS
E4213656 4213656u --- NO COMMENTS
E4213657 4213657u --- NO COMMENTS
E4213658 4213658u --- NO COMMENTS
E4213659 4213659u --- NO COMMENTS
F421365 421365u --- NO COMMENTS
E4213660 4213660u --- NO COMMENTS
E4213661 4213661u --- NO COMMENTS
E4213662 4213662u --- NO COMMENTS
E4213663 4213663u --- NO COMMENTS
E4213664 4213664u --- NO COMMENTS
E4213665 4213665u --- NO COMMENTS
E4213666 4213666u --- NO COMMENTS
E4213667 4213667u --- NO COMMENTS
E4213668 4213668u --- NO COMMENTS
E4213669 4213669u --- NO COMMENTS
F421366 421366u --- NO COMMENTS
E4213670 4213670u --- NO COMMENTS
E4213671 4213671u --- NO COMMENTS
E4213672 4213672u --- NO COMMENTS
E4213673 4213673u --- NO COMMENTS
E4213674 4213674u --- NO COMMENTS
E4213675 4213675u --- NO COMMENTS
E4213676 4213676u --- NO COMMENTS
E4213677 4213677u --- NO COMMENTS
E4213678 4213678u --- NO COMMENTS
E4213679 4213679u --- NO COMMENTS
F421367 421367u --- NO COMMENTS
E4213680 4213680u --- NO COMMENTS
E4213681 4213681u --- NO COMMENTS
E4213682 4213682u --- NO COMMENTS
E4213683 4213683u --- NO COMMENTS
E4213684 4213684u --- NO COMMENTS
E4213685 4213685u --- NO COMMENTS
E4213686 4213686u --- NO COMMENTS
E4213687 4213687u --- NO COMMENTS
E4213688 4213688u --- NO COMMENTS
E4213689 4213689u --- NO COMMENTS
F421368 421368u --- NO COMMENTS
E4213690 4213690u --- NO COMMENTS
E4213691 4213691u --- NO COMMENTS
E4213692 4213692u --- NO COMMENTS
E4213693 4213693u --- NO COMMENTS
E4213694 4213694u --- NO COMMENTS
E4213695 4213695u --- NO COMMENTS
E4213696 4213696u --- NO COMMENTS
E4213697 4213697u --- NO COMMENTS
E4213698 4213698u --- NO COMMENTS
E4213699 4213699u --- NO COMMENTS
F421369 421369u --- NO COMMENTS
F42136 42136u --- NO COMMENTS
E4213700 4213700u --- NO COMMENTS
E4213701 4213701u --- NO COMMENTS
E4213702 4213702u --- NO COMMENTS
E4213703 4213703u --- NO COMMENTS
E4213704 4213704u --- NO COMMENTS
E4213705 4213705u --- NO COMMENTS
E4213706 4213706u --- NO COMMENTS
E4213707 4213707u --- NO COMMENTS
E4213708 4213708u --- NO COMMENTS
E4213709 4213709u --- NO COMMENTS
F421370 421370u --- NO COMMENTS
E4213710 4213710u --- NO COMMENTS
E4213711 4213711u --- NO COMMENTS
E4213712 4213712u --- NO COMMENTS
E4213713 4213713u --- NO COMMENTS
E4213714 4213714u --- NO COMMENTS
E4213715 4213715u --- NO COMMENTS
E4213716 4213716u --- NO COMMENTS
E4213717 4213717u --- NO COMMENTS
E4213718 4213718u --- NO COMMENTS
E4213719 4213719u --- NO COMMENTS
F421371 421371u --- NO COMMENTS
E4213720 4213720u --- NO COMMENTS
E4213721 4213721u --- NO COMMENTS
E4213722 4213722u --- NO COMMENTS
E4213723 4213723u --- NO COMMENTS
E4213724 4213724u --- NO COMMENTS
E4213725 4213725u --- NO COMMENTS
E4213726 4213726u --- NO COMMENTS
E4213727 4213727u --- NO COMMENTS
E4213728 4213728u --- NO COMMENTS
F421372 421372u --- NO COMMENTS
E4213735 4213735u --- NO COMMENTS
E4213736 4213736u --- NO COMMENTS
E4213737 4213737u --- NO COMMENTS
E4213738 4213738u --- NO COMMENTS
F421373 421373u --- NO COMMENTS
E4213745 4213745u --- NO COMMENTS
E4213746 4213746u --- NO COMMENTS
E4213747 4213747u --- NO COMMENTS
E4213748 4213748u --- NO COMMENTS
E4213749 4213749u --- NO COMMENTS
F421374 421374u --- NO COMMENTS
E4213750 4213750u --- NO COMMENTS
E4213751 4213751u --- NO COMMENTS
E4213752 4213752u --- NO COMMENTS
E4213753 4213753u --- NO COMMENTS
E4213754 4213754u --- NO COMMENTS
E4213755 4213755u --- NO COMMENTS
E4213756 4213756u --- NO COMMENTS
E4213757 4213757u --- NO COMMENTS
E4213758 4213758u --- NO COMMENTS
E4213759 4213759u --- NO COMMENTS
F421375 421375u --- NO COMMENTS
E4213760 4213760u --- NO COMMENTS
E4213761 4213761u --- NO COMMENTS
E4213762 4213762u --- NO COMMENTS
E4213763 4213763u --- NO COMMENTS
E4213764 4213764u --- NO COMMENTS
E4213783 4213783u --- NO COMMENTS
E4213784 4213784u --- NO COMMENTS
E4213785 4213785u --- NO COMMENTS
E4213786 4213786u --- NO COMMENTS
E4213787 4213787u --- NO COMMENTS
E4213788 4213788u --- NO COMMENTS
E4213789 4213789u --- NO COMMENTS
E4213790 4213790u --- NO COMMENTS
E4213791 4213791u --- NO COMMENTS
E4213792 4213792u --- NO COMMENTS
E4213793 4213793u --- NO COMMENTS
E4213794 4213794u --- NO COMMENTS
E4213795 4213795u --- NO COMMENTS
E4213796 4213796u --- NO COMMENTS
E4213797 4213797u --- NO COMMENTS
E4213798 4213798u --- NO COMMENTS
E4213799 4213799u --- NO COMMENTS
E4213800 4213800u --- NO COMMENTS
E4213801 4213801u --- NO COMMENTS
E4213802 4213802u --- NO COMMENTS
E4213803 4213803u --- NO COMMENTS
E4213804 4213804u --- NO COMMENTS
E4213805 4213805u --- NO COMMENTS
E4213806 4213806u --- NO COMMENTS
E4213807 4213807u --- NO COMMENTS
E4213808 4213808u --- NO COMMENTS
E4213809 4213809u --- NO COMMENTS
E4213810 4213810u --- NO COMMENTS
E4213811 4213811u --- NO COMMENTS
E4213812 4213812u --- NO COMMENTS
E4213813 4213813u --- NO COMMENTS
E4213814 4213814u --- NO COMMENTS
E4213815 4213815u --- NO COMMENTS
E4213816 4213816u --- NO COMMENTS
E4213817 4213817u --- NO COMMENTS
E4213818 4213818u --- NO COMMENTS
E4213819 4213819u --- NO COMMENTS
E4213820 4213820u --- NO COMMENTS
E4213821 4213821u --- NO COMMENTS
E4213822 4213822u --- NO COMMENTS
E4213823 4213823u --- NO COMMENTS
E4213824 4213824u --- NO COMMENTS
E4213825 4213825u --- NO COMMENTS
E4213826 4213826u --- NO COMMENTS
E4213827 4213827u --- NO COMMENTS
E4213828 4213828u --- NO COMMENTS
E4213829 4213829u --- NO COMMENTS
E4213830 4213830u --- NO COMMENTS
E4213846 4213846u --- NO COMMENTS
E4213847 4213847u --- NO COMMENTS
E4213848 4213848u --- NO COMMENTS
E4213852 4213852u --- NO COMMENTS
E4213853 4213853u --- NO COMMENTS
E4213854 4213854u --- NO COMMENTS
E4213855 4213855u --- NO COMMENTS
E4213856 4213856u --- NO COMMENTS
E4213857 4213857u --- NO COMMENTS
E4213858 4213858u --- NO COMMENTS
E4213859 4213859u --- NO COMMENTS
E4213860 4213860u --- NO COMMENTS
E4213876 4213876u --- NO COMMENTS
E4213877 4213877u --- NO COMMENTS
E4213878 4213878u --- NO COMMENTS
E4213888 4213888u --- NO COMMENTS
E4213889 4213889u --- NO COMMENTS
E4213890 4213890u --- NO COMMENTS
E4213891 4213891u --- NO COMMENTS
E4213892 4213892u --- NO COMMENTS
E4213893 4213893u --- NO COMMENTS
F42138 42138u --- NO COMMENTS
E4213903 4213903u --- NO COMMENTS
E4213904 4213904u --- NO COMMENTS
E4213905 4213905u --- NO COMMENTS
E4213906 4213906u --- NO COMMENTS
E4213907 4213907u --- NO COMMENTS
E4213908 4213908u --- NO COMMENTS
E4213909 4213909u --- NO COMMENTS
E4213910 4213910u --- NO COMMENTS
E4213911 4213911u --- NO COMMENTS
E4213912 4213912u --- NO COMMENTS
E4213913 4213913u --- NO COMMENTS
E4213914 4213914u --- NO COMMENTS
E4213915 4213915u --- NO COMMENTS
E4213916 4213916u --- NO COMMENTS
E4213917 4213917u --- NO COMMENTS
E4213918 4213918u --- NO COMMENTS
E4213919 4213919u --- NO COMMENTS
E4213920 4213920u --- NO COMMENTS
E4213921 4213921u --- NO COMMENTS
E4213922 4213922u --- NO COMMENTS
E4213923 4213923u --- NO COMMENTS
E4213924 4213924u --- NO COMMENTS
E4213925 4213925u --- NO COMMENTS
E4213926 4213926u --- NO COMMENTS
E4213927 4213927u --- NO COMMENTS
E4213928 4213928u --- NO COMMENTS
E4213929 4213929u --- NO COMMENTS
E4213930 4213930u --- NO COMMENTS
E4213931 4213931u --- NO COMMENTS
E4213932 4213932u --- NO COMMENTS
E4213933 4213933u --- NO COMMENTS
E4213934 4213934u --- NO COMMENTS
E4213935 4213935u --- NO COMMENTS
E4213936 4213936u --- NO COMMENTS
E4213937 4213937u --- NO COMMENTS
E4213938 4213938u --- NO COMMENTS
E4213939 4213939u --- NO COMMENTS
E4213940 4213940u --- NO COMMENTS
E4213941 4213941u --- NO COMMENTS
E4213942 4213942u --- NO COMMENTS
E4213943 4213943u --- NO COMMENTS
E4213944 4213944u --- NO COMMENTS
E4213945 4213945u --- NO COMMENTS
E4213946 4213946u --- NO COMMENTS
E4213947 4213947u --- NO COMMENTS
E4213948 4213948u --- NO COMMENTS
E4213949 4213949u --- NO COMMENTS
E4213950 4213950u --- NO COMMENTS
E4213951 4213951u --- NO COMMENTS
E4213952 4213952u --- NO COMMENTS
E4213953 4213953u --- NO COMMENTS
E4213954 4213954u --- NO COMMENTS
E4213955 4213955u --- NO COMMENTS
E4213956 4213956u --- NO COMMENTS
E4213957 4213957u --- NO COMMENTS
E4213958 4213958u --- NO COMMENTS
E4213959 4213959u --- NO COMMENTS
E4213960 4213960u --- NO COMMENTS
E4213961 4213961u --- NO COMMENTS
E4213962 4213962u --- NO COMMENTS
E4213963 4213963u --- NO COMMENTS
E4213964 4213964u --- NO COMMENTS
E4213965 4213965u --- NO COMMENTS
E4213966 4213966u --- NO COMMENTS
E4213967 4213967u --- NO COMMENTS
E4213968 4213968u --- NO COMMENTS
E4213969 4213969u --- NO COMMENTS
E4213970 4213970u --- NO COMMENTS
E4213971 4213971u --- NO COMMENTS
E4213972 4213972u --- NO COMMENTS
E4213973 4213973u --- NO COMMENTS
E4213974 4213974u --- NO COMMENTS
E4213975 4213975u --- NO COMMENTS
E4213976 4213976u --- NO COMMENTS
E4213977 4213977u --- NO COMMENTS
E4213978 4213978u --- NO COMMENTS
E4213979 4213979u --- NO COMMENTS
E4213980 4213980u --- NO COMMENTS
E4213981 4213981u --- NO COMMENTS
E4213982 4213982u --- NO COMMENTS
E4213983 4213983u --- NO COMMENTS
E4213984 4213984u --- NO COMMENTS
E4213985 4213985u --- NO COMMENTS
E4213986 4213986u --- NO COMMENTS
E4213987 4213987u --- NO COMMENTS
E4213988 4213988u --- NO COMMENTS
E4213989 4213989u --- NO COMMENTS
E4213990 4213990u --- NO COMMENTS
E4213991 4213991u --- NO COMMENTS
E4213992 4213992u --- NO COMMENTS
E4213993 4213993u --- NO COMMENTS
E4213994 4213994u --- NO COMMENTS
E4213995 4213995u --- NO COMMENTS
E4213996 4213996u --- NO COMMENTS
E4213997 4213997u --- NO COMMENTS
E4213998 4213998u --- NO COMMENTS
E4213999 4213999u --- NO COMMENTS
F42139 42139u --- NO COMMENTS
E4214000 4214000u --- NO COMMENTS
E4214001 4214001u --- NO COMMENTS
E4214002 4214002u --- NO COMMENTS
E4214003 4214003u --- NO COMMENTS
E4214004 4214004u --- NO COMMENTS
E4214005 4214005u --- NO COMMENTS
E4214006 4214006u --- NO COMMENTS
E4214007 4214007u --- NO COMMENTS
E4214008 4214008u --- NO COMMENTS
E4214009 4214009u --- NO COMMENTS
F421400 421400u --- NO COMMENTS
E4214010 4214010u --- NO COMMENTS
E4214011 4214011u --- NO COMMENTS
E4214012 4214012u --- NO COMMENTS
E4214013 4214013u --- NO COMMENTS
E4214014 4214014u --- NO COMMENTS
E4214015 4214015u --- NO COMMENTS
E4214016 4214016u --- NO COMMENTS
E4214017 4214017u --- NO COMMENTS
E4214018 4214018u --- NO COMMENTS
E4214019 4214019u --- NO COMMENTS
F421401 421401u --- NO COMMENTS
E4214020 4214020u --- NO COMMENTS
E4214021 4214021u --- NO COMMENTS
E4214022 4214022u --- NO COMMENTS
E4214023 4214023u --- NO COMMENTS
E4214024 4214024u --- NO COMMENTS
E4214025 4214025u --- NO COMMENTS
E4214026 4214026u --- NO COMMENTS
E4214027 4214027u --- NO COMMENTS
E4214028 4214028u --- NO COMMENTS
E4214029 4214029u --- NO COMMENTS
F421402 421402u --- NO COMMENTS
E4214030 4214030u --- NO COMMENTS
E4214031 4214031u --- NO COMMENTS
E4214032 4214032u --- NO COMMENTS
E4214033 4214033u --- NO COMMENTS
E4214034 4214034u --- NO COMMENTS
E4214035 4214035u --- NO COMMENTS
E4214036 4214036u --- NO COMMENTS
E4214037 4214037u --- NO COMMENTS
E4214038 4214038u --- NO COMMENTS
E4214039 4214039u --- NO COMMENTS
F421403 421403u --- NO COMMENTS
E4214040 4214040u --- NO COMMENTS
E4214041 4214041u --- NO COMMENTS
E4214042 4214042u --- NO COMMENTS
E4214043 4214043u --- NO COMMENTS
E4214044 4214044u --- NO COMMENTS
E4214045 4214045u --- NO COMMENTS
E4214046 4214046u --- NO COMMENTS
E4214047 4214047u --- NO COMMENTS
E4214048 4214048u --- NO COMMENTS
E4214049 4214049u --- NO COMMENTS
F421404 421404u --- NO COMMENTS
E4214050 4214050u --- NO COMMENTS
E4214051 4214051u --- NO COMMENTS
E4214052 4214052u --- NO COMMENTS
E4214053 4214053u --- NO COMMENTS
E4214054 4214054u --- NO COMMENTS
E4214055 4214055u --- NO COMMENTS
E4214056 4214056u --- NO COMMENTS
E4214057 4214057u --- NO COMMENTS
E4214058 4214058u --- NO COMMENTS
E4214059 4214059u --- NO COMMENTS
F421405 421405u --- NO COMMENTS
E4214060 4214060u --- NO COMMENTS
E4214061 4214061u --- NO COMMENTS
E4214062 4214062u --- NO COMMENTS
E4214063 4214063u --- NO COMMENTS
E4214064 4214064u --- NO COMMENTS
E4214065 4214065u --- NO COMMENTS
E4214066 4214066u --- NO COMMENTS
E4214067 4214067u --- NO COMMENTS
E4214068 4214068u --- NO COMMENTS
E4214069 4214069u --- NO COMMENTS
F421406 421406u --- NO COMMENTS
E4214070 4214070u --- NO COMMENTS
E4214071 4214071u --- NO COMMENTS
E4214072 4214072u --- NO COMMENTS
E4214073 4214073u --- NO COMMENTS
E4214074 4214074u --- NO COMMENTS
E4214075 4214075u --- NO COMMENTS
E4214076 4214076u --- NO COMMENTS
E4214077 4214077u --- NO COMMENTS
E4214078 4214078u --- NO COMMENTS
E4214079 4214079u --- NO COMMENTS
F421407 421407u --- NO COMMENTS
E4214080 4214080u --- NO COMMENTS
E4214081 4214081u --- NO COMMENTS
E4214082 4214082u --- NO COMMENTS
E4214083 4214083u --- NO COMMENTS
E4214084 4214084u --- NO COMMENTS
E4214085 4214085u --- NO COMMENTS
E4214086 4214086u --- NO COMMENTS
E4214087 4214087u --- NO COMMENTS
E4214088 4214088u --- NO COMMENTS
E4214089 4214089u --- NO COMMENTS
F421408 421408u --- NO COMMENTS
E4214090 4214090u --- NO COMMENTS
E4214091 4214091u --- NO COMMENTS
E4214092 4214092u --- NO COMMENTS
E4214093 4214093u --- NO COMMENTS
E4214094 4214094u --- NO COMMENTS
E4214095 4214095u --- NO COMMENTS
E4214096 4214096u --- NO COMMENTS
E4214097 4214097u --- NO COMMENTS
E4214098 4214098u --- NO COMMENTS
E4214099 4214099u --- NO COMMENTS
F421409 421409u --- NO COMMENTS
F42140 42140u --- NO COMMENTS
E4214100 4214100u --- NO COMMENTS
E4214101 4214101u --- NO COMMENTS
E4214102 4214102u --- NO COMMENTS
E4214103 4214103u --- NO COMMENTS
E4214104 4214104u --- NO COMMENTS
E4214105 4214105u --- NO COMMENTS
E4214106 4214106u --- NO COMMENTS
E4214107 4214107u --- NO COMMENTS
E4214108 4214108u --- NO COMMENTS
E4214109 4214109u --- NO COMMENTS
F421410 421410u --- NO COMMENTS
E4214110 4214110u --- NO COMMENTS
E4214111 4214111u --- NO COMMENTS
E4214112 4214112u --- NO COMMENTS
E4214113 4214113u --- NO COMMENTS
E4214114 4214114u --- NO COMMENTS
E4214115 4214115u --- NO COMMENTS
E4214116 4214116u --- NO COMMENTS
E4214117 4214117u --- NO COMMENTS
E4214118 4214118u --- NO COMMENTS
E4214119 4214119u --- NO COMMENTS
F421411 421411u --- NO COMMENTS
E4214120 4214120u --- NO COMMENTS
E4214121 4214121u --- NO COMMENTS
E4214122 4214122u --- NO COMMENTS
E4214123 4214123u --- NO COMMENTS
E4214124 4214124u --- NO COMMENTS
E4214125 4214125u --- NO COMMENTS
E4214126 4214126u --- NO COMMENTS
E4214127 4214127u --- NO COMMENTS
E4214128 4214128u --- NO COMMENTS
E4214129 4214129u --- NO COMMENTS
F421412 421412u --- NO COMMENTS
E4214130 4214130u --- NO COMMENTS
E4214131 4214131u --- NO COMMENTS
E4214132 4214132u --- NO COMMENTS
E4214133 4214133u --- NO COMMENTS
E4214134 4214134u --- NO COMMENTS
E4214135 4214135u --- NO COMMENTS
E4214136 4214136u --- NO COMMENTS
E4214137 4214137u --- NO COMMENTS
E4214138 4214138u --- NO COMMENTS
E4214139 4214139u --- NO COMMENTS
F421413 421413u --- NO COMMENTS
E4214140 4214140u --- NO COMMENTS
E4214141 4214141u --- NO COMMENTS
E4214142 4214142u --- NO COMMENTS
E4214143 4214143u --- NO COMMENTS
E4214144 4214144u --- NO COMMENTS
E4214145 4214145u --- NO COMMENTS
E4214146 4214146u --- NO COMMENTS
E4214147 4214147u --- NO COMMENTS
E4214148 4214148u --- NO COMMENTS
E4214149 4214149u --- NO COMMENTS
F421414 421414u --- NO COMMENTS
E4214150 4214150u --- NO COMMENTS
E4214151 4214151u --- NO COMMENTS
E4214152 4214152u --- NO COMMENTS
E4214153 4214153u --- NO COMMENTS
E4214154 4214154u --- NO COMMENTS
E4214155 4214155u --- NO COMMENTS
E4214156 4214156u --- NO COMMENTS
E4214157 4214157u --- NO COMMENTS
E4214158 4214158u --- NO COMMENTS
E4214159 4214159u --- NO COMMENTS
F421415 421415u --- NO COMMENTS
E4214160 4214160u --- NO COMMENTS
E4214161 4214161u --- NO COMMENTS
E4214162 4214162u --- NO COMMENTS
E4214163 4214163u --- NO COMMENTS
E4214164 4214164u --- NO COMMENTS
E4214165 4214165u --- NO COMMENTS
E4214166 4214166u --- NO COMMENTS
E4214167 4214167u --- NO COMMENTS
E4214168 4214168u --- NO COMMENTS
E4214169 4214169u --- NO COMMENTS
E4214170 4214170u --- NO COMMENTS
E4214171 4214171u --- NO COMMENTS
E4214172 4214172u --- NO COMMENTS
E4214173 4214173u --- NO COMMENTS
E4214174 4214174u --- NO COMMENTS
E4214175 4214175u --- NO COMMENTS
E4214176 4214176u --- NO COMMENTS
E4214177 4214177u --- NO COMMENTS
E4214178 4214178u --- NO COMMENTS
E4214179 4214179u --- NO COMMENTS
E4214180 4214180u --- NO COMMENTS
E4214181 4214181u --- NO COMMENTS
E4214182 4214182u --- NO COMMENTS
E4214183 4214183u --- NO COMMENTS
E4214184 4214184u --- NO COMMENTS
E4214185 4214185u --- NO COMMENTS
E4214186 4214186u --- NO COMMENTS
E4214187 4214187u --- NO COMMENTS
E4214188 4214188u --- NO COMMENTS
E4214189 4214189u --- NO COMMENTS
E4214190 4214190u --- NO COMMENTS
E4214191 4214191u --- NO COMMENTS
E4214192 4214192u --- NO COMMENTS
E4214193 4214193u --- NO COMMENTS
E4214194 4214194u --- NO COMMENTS
E4214195 4214195u --- NO COMMENTS
E4214196 4214196u --- NO COMMENTS
E4214197 4214197u --- NO COMMENTS
E4214198 4214198u --- NO COMMENTS
E4214199 4214199u --- NO COMMENTS
F42141 42141u --- NO COMMENTS
E4214200 4214200u --- NO COMMENTS
E4214201 4214201u --- NO COMMENTS
E4214202 4214202u --- NO COMMENTS
E4214203 4214203u --- NO COMMENTS
E4214204 4214204u --- NO COMMENTS
E4214205 4214205u --- NO COMMENTS
E4214206 4214206u --- NO COMMENTS
E4214207 4214207u --- NO COMMENTS
E4214208 4214208u --- NO COMMENTS
E4214209 4214209u --- NO COMMENTS
E4214210 4214210u --- NO COMMENTS
E4214211 4214211u --- NO COMMENTS
E4214212 4214212u --- NO COMMENTS
E4214213 4214213u --- NO COMMENTS
E4214214 4214214u --- NO COMMENTS
E4214215 4214215u --- NO COMMENTS
E4214216 4214216u --- NO COMMENTS
E4214217 4214217u --- NO COMMENTS
E4214218 4214218u --- NO COMMENTS
E4214219 4214219u --- NO COMMENTS
E4214220 4214220u --- NO COMMENTS
E4214221 4214221u --- NO COMMENTS
E4214222 4214222u --- NO COMMENTS
E4214223 4214223u --- NO COMMENTS
E4214224 4214224u --- NO COMMENTS
E4214225 4214225u --- NO COMMENTS
E4214226 4214226u --- NO COMMENTS
E4214227 4214227u --- NO COMMENTS
E4214228 4214228u --- NO COMMENTS
E4214229 4214229u --- NO COMMENTS
E4214230 4214230u --- NO COMMENTS
E4214231 4214231u --- NO COMMENTS
E4214232 4214232u --- NO COMMENTS
E4214233 4214233u --- NO COMMENTS
E4214234 4214234u --- NO COMMENTS
E4214235 4214235u --- NO COMMENTS
E4214236 4214236u --- NO COMMENTS
E4214237 4214237u --- NO COMMENTS
E4214238 4214238u --- NO COMMENTS
E4214239 4214239u --- NO COMMENTS
E4214240 4214240u --- NO COMMENTS
E4214241 4214241u --- NO COMMENTS
E4214242 4214242u --- NO COMMENTS
E4214243 4214243u --- NO COMMENTS
E4214244 4214244u --- NO COMMENTS
E4214245 4214245u --- NO COMMENTS
E4214246 4214246u --- NO COMMENTS
E4214247 4214247u --- NO COMMENTS
E4214248 4214248u --- NO COMMENTS
E4214249 4214249u --- NO COMMENTS
E4214250 4214250u --- NO COMMENTS
E4214251 4214251u --- NO COMMENTS
E4214252 4214252u --- NO COMMENTS
E4214253 4214253u --- NO COMMENTS
E4214254 4214254u --- NO COMMENTS
E4214255 4214255u --- NO COMMENTS
E4214256 4214256u --- NO COMMENTS
E4214257 4214257u --- NO COMMENTS
E4214258 4214258u --- NO COMMENTS
E4214259 4214259u --- NO COMMENTS
E4214260 4214260u --- NO COMMENTS
E4214261 4214261u --- NO COMMENTS
E4214262 4214262u --- NO COMMENTS
E4214263 4214263u --- NO COMMENTS
E4214264 4214264u --- NO COMMENTS
E4214265 4214265u --- NO COMMENTS
E4214266 4214266u --- NO COMMENTS
E4214267 4214267u --- NO COMMENTS
E4214268 4214268u --- NO COMMENTS
E4214269 4214269u --- NO COMMENTS
E4214270 4214270u --- NO COMMENTS
E4214271 4214271u --- NO COMMENTS
E4214272 4214272u --- NO COMMENTS
E4214273 4214273u --- NO COMMENTS
E4214274 4214274u --- NO COMMENTS
E4214275 4214275u --- NO COMMENTS
E4214276 4214276u --- NO COMMENTS
E4214277 4214277u --- NO COMMENTS
E4214278 4214278u --- NO COMMENTS
E4214279 4214279u --- NO COMMENTS
E4214280 4214280u --- NO COMMENTS
E4214281 4214281u --- NO COMMENTS
E4214282 4214282u --- NO COMMENTS
E4214283 4214283u --- NO COMMENTS
E4214284 4214284u --- NO COMMENTS
E4214285 4214285u --- NO COMMENTS
E4214286 4214286u --- NO COMMENTS
E4214287 4214287u --- NO COMMENTS
E4214288 4214288u --- NO COMMENTS
E4214289 4214289u --- NO COMMENTS
E4214290 4214290u --- NO COMMENTS
E4214291 4214291u --- NO COMMENTS
E4214292 4214292u --- NO COMMENTS
E4214293 4214293u --- NO COMMENTS
E4214294 4214294u --- NO COMMENTS
E4214295 4214295u --- NO COMMENTS
E4214296 4214296u --- NO COMMENTS
E4214297 4214297u --- NO COMMENTS
E4214298 4214298u --- NO COMMENTS
E4214299 4214299u --- NO COMMENTS
F42142 42142u --- NO COMMENTS
E4214300 4214300u --- NO COMMENTS
E4214301 4214301u --- NO COMMENTS
E4214302 4214302u --- NO COMMENTS
E4214303 4214303u --- NO COMMENTS
E4214304 4214304u --- NO COMMENTS
E4214305 4214305u --- NO COMMENTS
E4214306 4214306u --- NO COMMENTS
E4214307 4214307u --- NO COMMENTS
E4214308 4214308u --- NO COMMENTS
E4214309 4214309u --- NO COMMENTS
E4214310 4214310u --- NO COMMENTS
E4214311 4214311u --- NO COMMENTS
E4214312 4214312u --- NO COMMENTS
E4214313 4214313u --- NO COMMENTS
E4214314 4214314u --- NO COMMENTS
E4214315 4214315u --- NO COMMENTS
E4214316 4214316u --- NO COMMENTS
E4214317 4214317u --- NO COMMENTS
E4214318 4214318u --- NO COMMENTS
E4214319 4214319u --- NO COMMENTS
E4214320 4214320u --- NO COMMENTS
E4214321 4214321u --- NO COMMENTS
E4214322 4214322u --- NO COMMENTS
E4214323 4214323u --- NO COMMENTS
E4214324 4214324u --- NO COMMENTS
E4214325 4214325u --- NO COMMENTS
E4214326 4214326u --- NO COMMENTS
E4214327 4214327u --- NO COMMENTS
E4214328 4214328u --- NO COMMENTS
E4214329 4214329u --- NO COMMENTS
E4214330 4214330u --- NO COMMENTS
E4214331 4214331u --- NO COMMENTS
E4214332 4214332u --- NO COMMENTS
E4214333 4214333u --- NO COMMENTS
E4214334 4214334u --- NO COMMENTS
E4214335 4214335u --- NO COMMENTS
E4214336 4214336u --- NO COMMENTS
E4214337 4214337u --- NO COMMENTS
E4214338 4214338u --- NO COMMENTS
E4214339 4214339u --- NO COMMENTS
E4214340 4214340u --- NO COMMENTS
E4214341 4214341u --- NO COMMENTS
E4214342 4214342u --- NO COMMENTS
E4214343 4214343u --- NO COMMENTS
E4214344 4214344u --- NO COMMENTS
E4214345 4214345u --- NO COMMENTS
E4214346 4214346u --- NO COMMENTS
E4214347 4214347u --- NO COMMENTS
E4214348 4214348u --- NO COMMENTS
E4214349 4214349u --- NO COMMENTS
E4214350 4214350u --- NO COMMENTS
E4214351 4214351u --- NO COMMENTS
E4214352 4214352u --- NO COMMENTS
E4214353 4214353u --- NO COMMENTS
E4214354 4214354u --- NO COMMENTS
E4214355 4214355u --- NO COMMENTS
E4214356 4214356u --- NO COMMENTS
E4214357 4214357u --- NO COMMENTS
E4214358 4214358u --- NO COMMENTS
E4214359 4214359u --- NO COMMENTS
E4214360 4214360u --- NO COMMENTS
E4214361 4214361u --- NO COMMENTS
E4214362 4214362u --- NO COMMENTS
E4214363 4214363u --- NO COMMENTS
E4214364 4214364u --- NO COMMENTS
E4214365 4214365u --- NO COMMENTS
E4214366 4214366u --- NO COMMENTS
E4214367 4214367u --- NO COMMENTS
E4214368 4214368u --- NO COMMENTS
E4214369 4214369u --- NO COMMENTS
E4214370 4214370u --- NO COMMENTS
E4214371 4214371u --- NO COMMENTS
E4214372 4214372u --- NO COMMENTS
E4214373 4214373u --- NO COMMENTS
E4214374 4214374u --- NO COMMENTS
E4214375 4214375u --- NO COMMENTS
E4214376 4214376u --- NO COMMENTS
E4214377 4214377u --- NO COMMENTS
E4214378 4214378u --- NO COMMENTS
E4214379 4214379u --- NO COMMENTS
E4214380 4214380u --- NO COMMENTS
E4214381 4214381u --- NO COMMENTS
E4214382 4214382u --- NO COMMENTS
E4214383 4214383u --- NO COMMENTS
E4214384 4214384u --- NO COMMENTS
E4214385 4214385u --- NO COMMENTS
E4214386 4214386u --- NO COMMENTS
E4214387 4214387u --- NO COMMENTS
E4214388 4214388u --- NO COMMENTS
E4214389 4214389u --- NO COMMENTS
E4214390 4214390u --- NO COMMENTS
E4214391 4214391u --- NO COMMENTS
E4214392 4214392u --- NO COMMENTS
E4214393 4214393u --- NO COMMENTS
E4214394 4214394u --- NO COMMENTS
E4214395 4214395u --- NO COMMENTS
E4214396 4214396u --- NO COMMENTS
E4214397 4214397u --- NO COMMENTS
E4214398 4214398u --- NO COMMENTS
E4214399 4214399u --- NO COMMENTS
E4214400 4214400u --- NO COMMENTS
E4214401 4214401u --- NO COMMENTS
E4214402 4214402u --- NO COMMENTS
E4214403 4214403u --- NO COMMENTS
E4214404 4214404u --- NO COMMENTS
E4214405 4214405u --- NO COMMENTS
E4214406 4214406u --- NO COMMENTS
E4214407 4214407u --- NO COMMENTS
E4214408 4214408u --- NO COMMENTS
E4214409 4214409u --- NO COMMENTS
E4214410 4214410u --- NO COMMENTS
E4214417 4214417u --- NO COMMENTS
E4214418 4214418u --- NO COMMENTS
E4214419 4214419u --- NO COMMENTS
E4214420 4214420u --- NO COMMENTS
E4214421 4214421u --- NO COMMENTS
E4214422 4214422u --- NO COMMENTS
E4214423 4214423u --- NO COMMENTS
E4214424 4214424u --- NO COMMENTS
E4214425 4214425u --- NO COMMENTS
E4214426 4214426u --- NO COMMENTS
E4214427 4214427u --- NO COMMENTS
E4214428 4214428u --- NO COMMENTS
E4214429 4214429u --- NO COMMENTS
E4214430 4214430u --- NO COMMENTS
E4214431 4214431u --- NO COMMENTS
E4214432 4214432u --- NO COMMENTS
E4214433 4214433u --- NO COMMENTS
E4214434 4214434u --- NO COMMENTS
E4214435 4214435u --- NO COMMENTS
E4214436 4214436u --- NO COMMENTS
E4214437 4214437u --- NO COMMENTS
E4214438 4214438u --- NO COMMENTS
E4214439 4214439u --- NO COMMENTS
E4214440 4214440u --- NO COMMENTS
E4214441 4214441u --- NO COMMENTS
E4214442 4214442u --- NO COMMENTS
E4214443 4214443u --- NO COMMENTS
E4214444 4214444u --- NO COMMENTS
E4214445 4214445u --- NO COMMENTS
E4214446 4214446u --- NO COMMENTS
E4214447 4214447u --- NO COMMENTS
E4214448 4214448u --- NO COMMENTS
E4214449 4214449u --- NO COMMENTS
E4214450 4214450u --- NO COMMENTS
E4214451 4214451u --- NO COMMENTS
E4214452 4214452u --- NO COMMENTS
E4214453 4214453u --- NO COMMENTS
E4214454 4214454u --- NO COMMENTS
E4214455 4214455u --- NO COMMENTS
E4214456 4214456u --- NO COMMENTS
E4214457 4214457u --- NO COMMENTS
E4214458 4214458u --- NO COMMENTS
E4214459 4214459u --- NO COMMENTS
E4214460 4214460u --- NO COMMENTS
E4214461 4214461u --- NO COMMENTS
E4214462 4214462u --- NO COMMENTS
E4214463 4214463u --- NO COMMENTS
E4214464 4214464u --- NO COMMENTS
E4214465 4214465u --- NO COMMENTS
E4214466 4214466u --- NO COMMENTS
E4214467 4214467u --- NO COMMENTS
E4214468 4214468u --- NO COMMENTS
E4214469 4214469u --- NO COMMENTS
E4214470 4214470u --- NO COMMENTS
E4214471 4214471u --- NO COMMENTS
E4214472 4214472u --- NO COMMENTS
E4214473 4214473u --- NO COMMENTS
E4214474 4214474u --- NO COMMENTS
E4214475 4214475u --- NO COMMENTS
E4214476 4214476u --- NO COMMENTS
E4214477 4214477u --- NO COMMENTS
E4214478 4214478u --- NO COMMENTS
E4214479 4214479u --- NO COMMENTS
E4214480 4214480u --- NO COMMENTS
E4214481 4214481u --- NO COMMENTS
E4214482 4214482u --- NO COMMENTS
E4214483 4214483u --- NO COMMENTS
E4214484 4214484u --- NO COMMENTS
E4214485 4214485u --- NO COMMENTS
E4214486 4214486u --- NO COMMENTS
E4214487 4214487u --- NO COMMENTS
E4214488 4214488u --- NO COMMENTS
E4214489 4214489u --- NO COMMENTS
E4214490 4214490u --- NO COMMENTS
E4214491 4214491u --- NO COMMENTS
E4214492 4214492u --- NO COMMENTS
E4214493 4214493u --- NO COMMENTS
E4214494 4214494u --- NO COMMENTS
E4214495 4214495u --- NO COMMENTS
E4214496 4214496u --- NO COMMENTS
E4214497 4214497u --- NO COMMENTS
E4214498 4214498u --- NO COMMENTS
E4214499 4214499u --- NO COMMENTS
E4214500 4214500u --- NO COMMENTS
E4214501 4214501u --- NO COMMENTS
E4214502 4214502u --- NO COMMENTS
E4214503 4214503u --- NO COMMENTS
E4214504 4214504u --- NO COMMENTS
E4214505 4214505u --- NO COMMENTS
E4214506 4214506u --- NO COMMENTS
E4214507 4214507u --- NO COMMENTS
E4214508 4214508u --- NO COMMENTS
E4214509 4214509u --- NO COMMENTS
E4214510 4214510u --- NO COMMENTS
E4214511 4214511u --- NO COMMENTS
E4214512 4214512u --- NO COMMENTS
E4214513 4214513u --- NO COMMENTS
E4214514 4214514u --- NO COMMENTS
E4214515 4214515u --- NO COMMENTS
E4214516 4214516u --- NO COMMENTS
E4214517 4214517u --- NO COMMENTS
E4214518 4214518u --- NO COMMENTS
E4214519 4214519u --- NO COMMENTS
E4214520 4214520u --- NO COMMENTS
E4214521 4214521u --- NO COMMENTS
E4214522 4214522u --- NO COMMENTS
E4214523 4214523u --- NO COMMENTS
E4214524 4214524u --- NO COMMENTS
E4214525 4214525u --- NO COMMENTS
E4214526 4214526u --- NO COMMENTS
E4214527 4214527u --- NO COMMENTS
E4214528 4214528u --- NO COMMENTS
E4214529 4214529u --- NO COMMENTS
E4214530 4214530u --- NO COMMENTS
E4214531 4214531u --- NO COMMENTS
E4214532 4214532u --- NO COMMENTS
E4214533 4214533u --- NO COMMENTS
E4214534 4214534u --- NO COMMENTS
E4214535 4214535u --- NO COMMENTS
E4214536 4214536u --- NO COMMENTS
E4214537 4214537u --- NO COMMENTS
E4214538 4214538u --- NO COMMENTS
E4214539 4214539u --- NO COMMENTS
E4214540 4214540u --- NO COMMENTS
E4214541 4214541u --- NO COMMENTS
E4214542 4214542u --- NO COMMENTS
E4214543 4214543u --- NO COMMENTS
E4214544 4214544u --- NO COMMENTS
E4214545 4214545u --- NO COMMENTS
E4214546 4214546u --- NO COMMENTS
E4214547 4214547u --- NO COMMENTS
E4214548 4214548u --- NO COMMENTS
E4214549 4214549u --- NO COMMENTS
E4214550 4214550u --- NO COMMENTS
E4214551 4214551u --- NO COMMENTS
E4214552 4214552u --- NO COMMENTS
E4214553 4214553u --- NO COMMENTS
E4214554 4214554u --- NO COMMENTS
E4214555 4214555u --- NO COMMENTS
E4214556 4214556u --- NO COMMENTS
E4214557 4214557u --- NO COMMENTS
E4214558 4214558u --- NO COMMENTS
E4214559 4214559u --- NO COMMENTS
E4214560 4214560u --- NO COMMENTS
E4214561 4214561u --- NO COMMENTS
E4214562 4214562u --- NO COMMENTS
E4214563 4214563u --- NO COMMENTS
E4214564 4214564u --- NO COMMENTS
E4214565 4214565u --- NO COMMENTS
E4214566 4214566u --- NO COMMENTS
E4214567 4214567u --- NO COMMENTS
E4214568 4214568u --- NO COMMENTS
E4214569 4214569u --- NO COMMENTS
E4214570 4214570u --- NO COMMENTS
E4214571 4214571u --- NO COMMENTS
E4214572 4214572u --- NO COMMENTS
E4214573 4214573u --- NO COMMENTS
E4214574 4214574u --- NO COMMENTS
E4214575 4214575u --- NO COMMENTS
E4214576 4214576u --- NO COMMENTS
E4214577 4214577u --- NO COMMENTS
E4214578 4214578u --- NO COMMENTS
E4214579 4214579u --- NO COMMENTS
E4214580 4214580u --- NO COMMENTS
E4214581 4214581u --- NO COMMENTS
E4214582 4214582u --- NO COMMENTS
E4214583 4214583u --- NO COMMENTS
E4214584 4214584u --- NO COMMENTS
E4214585 4214585u --- NO COMMENTS
E4214586 4214586u --- NO COMMENTS
E4214587 4214587u --- NO COMMENTS
E4214588 4214588u --- NO COMMENTS
E4214589 4214589u --- NO COMMENTS
E4214590 4214590u --- NO COMMENTS
E4214591 4214591u --- NO COMMENTS
E4214592 4214592u --- NO COMMENTS
E4214593 4214593u --- NO COMMENTS
E4214594 4214594u --- NO COMMENTS
E4214595 4214595u --- NO COMMENTS
E4214596 4214596u --- NO COMMENTS
E4214597 4214597u --- NO COMMENTS
E4214598 4214598u --- NO COMMENTS
E4214599 4214599u --- NO COMMENTS
E4214600 4214600u --- NO COMMENTS
E4214601 4214601u --- NO COMMENTS
E4214602 4214602u --- NO COMMENTS
E4214603 4214603u --- NO COMMENTS
E4214604 4214604u --- NO COMMENTS
E4214605 4214605u --- NO COMMENTS
E4214606 4214606u --- NO COMMENTS
E4214607 4214607u --- NO COMMENTS
E4214608 4214608u --- NO COMMENTS
E4214609 4214609u --- NO COMMENTS
E4214610 4214610u --- NO COMMENTS
E4214611 4214611u --- NO COMMENTS
E4214612 4214612u --- NO COMMENTS
E4214613 4214613u --- NO COMMENTS
E4214614 4214614u --- NO COMMENTS
E4214615 4214615u --- NO COMMENTS
E4214616 4214616u --- NO COMMENTS
E4214617 4214617u --- NO COMMENTS
E4214618 4214618u --- NO COMMENTS
E4214619 4214619u --- NO COMMENTS
E4214620 4214620u --- NO COMMENTS
E4214621 4214621u --- NO COMMENTS
E4214622 4214622u --- NO COMMENTS
E4214623 4214623u --- NO COMMENTS
E4214624 4214624u --- NO COMMENTS
E4214625 4214625u --- NO COMMENTS
E4214626 4214626u --- NO COMMENTS
E4214627 4214627u --- NO COMMENTS
E4214628 4214628u --- NO COMMENTS
E4214629 4214629u --- NO COMMENTS
E4214630 4214630u --- NO COMMENTS
E4214631 4214631u --- NO COMMENTS
E4214632 4214632u --- NO COMMENTS
E4214633 4214633u --- NO COMMENTS
E4214634 4214634u --- NO COMMENTS
E4214635 4214635u --- NO COMMENTS
E4214636 4214636u --- NO COMMENTS
E4214637 4214637u --- NO COMMENTS
E4214638 4214638u --- NO COMMENTS
E4214639 4214639u --- NO COMMENTS
E4214640 4214640u --- NO COMMENTS
E4214641 4214641u --- NO COMMENTS
E4214642 4214642u --- NO COMMENTS
E4214643 4214643u --- NO COMMENTS
E4214644 4214644u --- NO COMMENTS
E4214645 4214645u --- NO COMMENTS
E4214646 4214646u --- NO COMMENTS
E4214647 4214647u --- NO COMMENTS
E4214648 4214648u --- NO COMMENTS
E4214649 4214649u --- NO COMMENTS
E4214650 4214650u --- NO COMMENTS
E4214651 4214651u --- NO COMMENTS
E4214652 4214652u --- NO COMMENTS
E4214653 4214653u --- NO COMMENTS
E4214654 4214654u --- NO COMMENTS
E4214655 4214655u --- NO COMMENTS
E4214656 4214656u --- NO COMMENTS
E4214657 4214657u --- NO COMMENTS
E4214658 4214658u --- NO COMMENTS
E4214659 4214659u --- NO COMMENTS
E4214660 4214660u --- NO COMMENTS
E4214661 4214661u --- NO COMMENTS
E4214662 4214662u --- NO COMMENTS
E4214663 4214663u --- NO COMMENTS
E4214664 4214664u --- NO COMMENTS
E4214665 4214665u --- NO COMMENTS
E4214666 4214666u --- NO COMMENTS
E4214667 4214667u --- NO COMMENTS
E4214668 4214668u --- NO COMMENTS
E4214669 4214669u --- NO COMMENTS
E4214670 4214670u --- NO COMMENTS
E4214671 4214671u --- NO COMMENTS
E4214672 4214672u --- NO COMMENTS
E4214673 4214673u --- NO COMMENTS
E4214674 4214674u --- NO COMMENTS
E4214675 4214675u --- NO COMMENTS
E4214676 4214676u --- NO COMMENTS
E4214677 4214677u --- NO COMMENTS
E4214678 4214678u --- NO COMMENTS
E4214679 4214679u --- NO COMMENTS
E4214680 4214680u --- NO COMMENTS
E4214681 4214681u --- NO COMMENTS
E4214682 4214682u --- NO COMMENTS
E4214683 4214683u --- NO COMMENTS
E4214684 4214684u --- NO COMMENTS
E4214685 4214685u --- NO COMMENTS
E4214686 4214686u --- NO COMMENTS
E4214687 4214687u --- NO COMMENTS
E4214688 4214688u --- NO COMMENTS
E4214689 4214689u --- NO COMMENTS
E4214690 4214690u --- NO COMMENTS
E4214691 4214691u --- NO COMMENTS
E4214692 4214692u --- NO COMMENTS
E4214693 4214693u --- NO COMMENTS
E4214694 4214694u --- NO COMMENTS
E4214695 4214695u --- NO COMMENTS
E4214696 4214696u --- NO COMMENTS
E4214697 4214697u --- NO COMMENTS
E4214698 4214698u --- NO COMMENTS
E4214699 4214699u --- NO COMMENTS
F42146 42146u --- NO COMMENTS
E4214700 4214700u --- NO COMMENTS
E4214701 4214701u --- NO COMMENTS
E4214702 4214702u --- NO COMMENTS
E4214703 4214703u --- NO COMMENTS
E4214704 4214704u --- NO COMMENTS
E4214705 4214705u --- NO COMMENTS
E4214706 4214706u --- NO COMMENTS
E4214707 4214707u --- NO COMMENTS
E4214708 4214708u --- NO COMMENTS
E4214709 4214709u --- NO COMMENTS
E4214710 4214710u --- NO COMMENTS
E4214711 4214711u --- NO COMMENTS
E4214712 4214712u --- NO COMMENTS
E4214713 4214713u --- NO COMMENTS
E4214714 4214714u --- NO COMMENTS
E4214715 4214715u --- NO COMMENTS
E4214716 4214716u --- NO COMMENTS
E4214717 4214717u --- NO COMMENTS
E4214718 4214718u --- NO COMMENTS
E4214719 4214719u --- NO COMMENTS
E4214720 4214720u --- NO COMMENTS
E4214721 4214721u --- NO COMMENTS
E4214722 4214722u --- NO COMMENTS
E4214723 4214723u --- NO COMMENTS
E4214724 4214724u --- NO COMMENTS
E4214725 4214725u --- NO COMMENTS
E4214726 4214726u --- NO COMMENTS
E4214727 4214727u --- NO COMMENTS
E4214728 4214728u --- NO COMMENTS
E4214729 4214729u --- NO COMMENTS
E4214730 4214730u --- NO COMMENTS
E4214731 4214731u --- NO COMMENTS
E4214732 4214732u --- NO COMMENTS
E4214733 4214733u --- NO COMMENTS
E4214734 4214734u --- NO COMMENTS
E4214735 4214735u --- NO COMMENTS
E4214736 4214736u --- NO COMMENTS
E4214737 4214737u --- NO COMMENTS
E4214738 4214738u --- NO COMMENTS
E4214739 4214739u --- NO COMMENTS
E4214740 4214740u --- NO COMMENTS
E4214741 4214741u --- NO COMMENTS
E4214742 4214742u --- NO COMMENTS
E4214743 4214743u --- NO COMMENTS
E4214744 4214744u --- NO COMMENTS
E4214745 4214745u --- NO COMMENTS
E4214746 4214746u --- NO COMMENTS
E4214747 4214747u --- NO COMMENTS
E4214748 4214748u --- NO COMMENTS
E4214749 4214749u --- NO COMMENTS
E4214750 4214750u --- NO COMMENTS
E4214751 4214751u --- NO COMMENTS
E4214752 4214752u --- NO COMMENTS
E4214753 4214753u --- NO COMMENTS
E4214754 4214754u --- NO COMMENTS
E4214755 4214755u --- NO COMMENTS
E4214756 4214756u --- NO COMMENTS
E4214757 4214757u --- NO COMMENTS
E4214758 4214758u --- NO COMMENTS
E4214759 4214759u --- NO COMMENTS
E4214760 4214760u --- NO COMMENTS
E4214761 4214761u --- NO COMMENTS
E4214762 4214762u --- NO COMMENTS
E4214763 4214763u --- NO COMMENTS
E4214764 4214764u --- NO COMMENTS
E4214765 4214765u --- NO COMMENTS
E4214766 4214766u --- NO COMMENTS
E4214767 4214767u --- NO COMMENTS
E4214768 4214768u --- NO COMMENTS
E4214769 4214769u --- NO COMMENTS
E4214770 4214770u --- NO COMMENTS
E4214771 4214771u --- NO COMMENTS
E4214772 4214772u --- NO COMMENTS
E4214773 4214773u --- NO COMMENTS
E4214774 4214774u --- NO COMMENTS
E4214775 4214775u --- NO COMMENTS
E4214776 4214776u --- NO COMMENTS
E4214777 4214777u --- NO COMMENTS
E4214778 4214778u --- NO COMMENTS
E4214779 4214779u --- NO COMMENTS
E4214780 4214780u --- NO COMMENTS
E4214781 4214781u --- NO COMMENTS
E4214782 4214782u --- NO COMMENTS
E4214783 4214783u --- NO COMMENTS
E4214784 4214784u --- NO COMMENTS
E4214785 4214785u --- NO COMMENTS
E4214786 4214786u --- NO COMMENTS
E4214787 4214787u --- NO COMMENTS
E4214788 4214788u --- NO COMMENTS
E4214789 4214789u --- NO COMMENTS
E4214790 4214790u --- NO COMMENTS
E4214791 4214791u --- NO COMMENTS
E4214792 4214792u --- NO COMMENTS
E4214793 4214793u --- NO COMMENTS
E4214794 4214794u --- NO COMMENTS
E4214795 4214795u --- NO COMMENTS
E4214796 4214796u --- NO COMMENTS
E4214797 4214797u --- NO COMMENTS
E4214798 4214798u --- NO COMMENTS
E4214799 4214799u --- NO COMMENTS
F42147 42147u --- NO COMMENTS
E4214800 4214800u --- NO COMMENTS
E4214801 4214801u --- NO COMMENTS
E4214802 4214802u --- NO COMMENTS
E4214803 4214803u --- NO COMMENTS
E4214804 4214804u --- NO COMMENTS
E4214805 4214805u --- NO COMMENTS
E4214806 4214806u --- NO COMMENTS
E4214807 4214807u --- NO COMMENTS
E4214808 4214808u --- NO COMMENTS
E4214809 4214809u --- NO COMMENTS
E4214810 4214810u --- NO COMMENTS
E4214811 4214811u --- NO COMMENTS
E4214812 4214812u --- NO COMMENTS
E4214813 4214813u --- NO COMMENTS
E4214814 4214814u --- NO COMMENTS
E4214815 4214815u --- NO COMMENTS
E4214816 4214816u --- NO COMMENTS
E4214817 4214817u --- NO COMMENTS
E4214818 4214818u --- NO COMMENTS
E4214819 4214819u --- NO COMMENTS
E4214820 4214820u --- NO COMMENTS
E4214821 4214821u --- NO COMMENTS
E4214822 4214822u --- NO COMMENTS
E4214823 4214823u --- NO COMMENTS
E4214824 4214824u --- NO COMMENTS
E4214825 4214825u --- NO COMMENTS
E4214826 4214826u --- NO COMMENTS
E4214827 4214827u --- NO COMMENTS
E4214828 4214828u --- NO COMMENTS
E4214829 4214829u --- NO COMMENTS
E4214830 4214830u --- NO COMMENTS
E4214858 4214858u --- NO COMMENTS
E4214859 4214859u --- NO COMMENTS
E4214860 4214860u --- NO COMMENTS
E4214861 4214861u --- NO COMMENTS
E4214862 4214862u --- NO COMMENTS
E4214863 4214863u --- NO COMMENTS
E4214864 4214864u --- NO COMMENTS
E4214865 4214865u --- NO COMMENTS
E4214866 4214866u --- NO COMMENTS
E4214867 4214867u --- NO COMMENTS
E4214868 4214868u --- NO COMMENTS
E4214869 4214869u --- NO COMMENTS
E4214870 4214870u --- NO COMMENTS
E4214871 4214871u --- NO COMMENTS
E4214872 4214872u --- NO COMMENTS
E4214873 4214873u --- NO COMMENTS
E4214874 4214874u --- NO COMMENTS
E4214875 4214875u --- NO COMMENTS
E4214876 4214876u --- NO COMMENTS
E4214877 4214877u --- NO COMMENTS
E4214878 4214878u --- NO COMMENTS
F421488 421488u --- NO COMMENTS
E4214891 4214891u --- NO COMMENTS
E4214892 4214892u --- NO COMMENTS
E4214893 4214893u --- NO COMMENTS
E4214894 4214894u --- NO COMMENTS
E4214895 4214895u --- NO COMMENTS
E4214896 4214896u --- NO COMMENTS
E4214897 4214897u --- NO COMMENTS
E4214898 4214898u --- NO COMMENTS
E4214899 4214899u --- NO COMMENTS
F421489 421489u --- NO COMMENTS
F42148 42148u --- NO COMMENTS
E4214900 4214900u --- NO COMMENTS
E4214901 4214901u --- NO COMMENTS
E4214902 4214902u --- NO COMMENTS
E4214903 4214903u --- NO COMMENTS
E4214904 4214904u --- NO COMMENTS
E4214905 4214905u --- NO COMMENTS
E4214906 4214906u --- NO COMMENTS
E4214907 4214907u --- NO COMMENTS
E4214908 4214908u --- NO COMMENTS
E4214909 4214909u --- NO COMMENTS
F421490 421490u --- NO COMMENTS
E4214910 4214910u --- NO COMMENTS
E4214911 4214911u --- NO COMMENTS
E4214912 4214912u --- NO COMMENTS
E4214913 4214913u --- NO COMMENTS
E4214914 4214914u --- NO COMMENTS
E4214915 4214915u --- NO COMMENTS
E4214916 4214916u --- NO COMMENTS
E4214917 4214917u --- NO COMMENTS
E4214918 4214918u --- NO COMMENTS
E4214919 4214919u --- NO COMMENTS
F421491 421491u --- NO COMMENTS
E4214920 4214920u --- NO COMMENTS
E4214921 4214921u --- NO COMMENTS
E4214922 4214922u --- NO COMMENTS
E4214923 4214923u --- NO COMMENTS
E4214924 4214924u --- NO COMMENTS
E4214925 4214925u --- NO COMMENTS
E4214926 4214926u --- NO COMMENTS
E4214927 4214927u --- NO COMMENTS
E4214928 4214928u --- NO COMMENTS
E4214929 4214929u --- NO COMMENTS
F421492 421492u --- NO COMMENTS
E4214930 4214930u --- NO COMMENTS
E4214931 4214931u --- NO COMMENTS
E4214932 4214932u --- NO COMMENTS
E4214933 4214933u --- NO COMMENTS
E4214934 4214934u --- NO COMMENTS
E4214935 4214935u --- NO COMMENTS
E4214936 4214936u --- NO COMMENTS
E4214937 4214937u --- NO COMMENTS
E4214938 4214938u --- NO COMMENTS
E4214939 4214939u --- NO COMMENTS
F421493 421493u --- NO COMMENTS
E4214940 4214940u --- NO COMMENTS
E4214941 4214941u --- NO COMMENTS
E4214942 4214942u --- NO COMMENTS
E4214943 4214943u --- NO COMMENTS
E4214944 4214944u --- NO COMMENTS
E4214945 4214945u --- NO COMMENTS
E4214946 4214946u --- NO COMMENTS
E4214947 4214947u --- NO COMMENTS
E4214948 4214948u --- NO COMMENTS
E4214949 4214949u --- NO COMMENTS
F421494 421494u --- NO COMMENTS
E4214950 4214950u --- NO COMMENTS
E4214951 4214951u --- NO COMMENTS
E4214952 4214952u --- NO COMMENTS
E4214953 4214953u --- NO COMMENTS
E4214954 4214954u --- NO COMMENTS
E4214955 4214955u --- NO COMMENTS
E4214956 4214956u --- NO COMMENTS
E4214957 4214957u --- NO COMMENTS
E4214958 4214958u --- NO COMMENTS
E4214959 4214959u --- NO COMMENTS
F421495 421495u --- NO COMMENTS
E4214960 4214960u --- NO COMMENTS
E4214961 4214961u --- NO COMMENTS
E4214962 4214962u --- NO COMMENTS
E4214963 4214963u --- NO COMMENTS
E4214964 4214964u --- NO COMMENTS
E4214965 4214965u --- NO COMMENTS
E4214966 4214966u --- NO COMMENTS
E4214967 4214967u --- NO COMMENTS
E4214968 4214968u --- NO COMMENTS
E4214969 4214969u --- NO COMMENTS
E4214970 4214970u --- NO COMMENTS
E4214971 4214971u --- NO COMMENTS
E4214972 4214972u --- NO COMMENTS
E4214973 4214973u --- NO COMMENTS
E4214974 4214974u --- NO COMMENTS
E4214975 4214975u --- NO COMMENTS
E4214976 4214976u --- NO COMMENTS
E4214977 4214977u --- NO COMMENTS
E4214978 4214978u --- NO COMMENTS
E4214979 4214979u --- NO COMMENTS
E4214980 4214980u --- NO COMMENTS
E4214981 4214981u --- NO COMMENTS
E4214982 4214982u --- NO COMMENTS
E4214983 4214983u --- NO COMMENTS
E4214984 4214984u --- NO COMMENTS
E4214985 4214985u --- NO COMMENTS
E4214986 4214986u --- NO COMMENTS
E4214987 4214987u --- NO COMMENTS
E4214991 4214991u --- NO COMMENTS
E4214992 4214992u --- NO COMMENTS
E4214993 4214993u --- NO COMMENTS
E4214994 4214994u --- NO COMMENTS
E4214995 4214995u --- NO COMMENTS
E4214996 4214996u --- NO COMMENTS
E4214997 4214997u --- NO COMMENTS
E4214998 4214998u --- NO COMMENTS
E4214999 4214999u --- NO COMMENTS
F42149 42149u --- NO COMMENTS
E4215006 4215006u --- NO COMMENTS
E4215007 4215007u --- NO COMMENTS
E4215008 4215008u --- NO COMMENTS
E4215009 4215009u --- NO COMMENTS
E4215010 4215010u --- NO COMMENTS
E4215011 4215011u --- NO COMMENTS
E4215012 4215012u --- NO COMMENTS
E4215013 4215013u --- NO COMMENTS
E4215014 4215014u --- NO COMMENTS
E4215015 4215015u --- NO COMMENTS
E4215016 4215016u --- NO COMMENTS
E4215017 4215017u --- NO COMMENTS
E4215018 4215018u --- NO COMMENTS
E4215019 4215019u --- NO COMMENTS
E4215020 4215020u --- NO COMMENTS
E4215021 4215021u --- NO COMMENTS
E4215022 4215022u --- NO COMMENTS
E4215023 4215023u --- NO COMMENTS
E4215024 4215024u --- NO COMMENTS
E4215025 4215025u --- NO COMMENTS
E4215026 4215026u --- NO COMMENTS
E4215027 4215027u --- NO COMMENTS
E4215028 4215028u --- NO COMMENTS
E4215029 4215029u --- NO COMMENTS
E4215030 4215030u --- NO COMMENTS
E4215031 4215031u --- NO COMMENTS
E4215032 4215032u --- NO COMMENTS
E4215033 4215033u --- NO COMMENTS
E4215034 4215034u --- NO COMMENTS
E4215035 4215035u --- NO COMMENTS
E4215036 4215036u --- NO COMMENTS
E4215037 4215037u --- NO COMMENTS
E4215038 4215038u --- NO COMMENTS
E4215039 4215039u --- NO COMMENTS
E4215040 4215040u --- NO COMMENTS
E4215041 4215041u --- NO COMMENTS
E4215042 4215042u --- NO COMMENTS
E4215043 4215043u --- NO COMMENTS
E4215044 4215044u --- NO COMMENTS
E4215045 4215045u --- NO COMMENTS
E4215046 4215046u --- NO COMMENTS
E4215047 4215047u --- NO COMMENTS
E4215048 4215048u --- NO COMMENTS
E4215049 4215049u --- NO COMMENTS
F421504 421504u --- NO COMMENTS
E4215050 4215050u --- NO COMMENTS
E4215051 4215051u --- NO COMMENTS
E4215052 4215052u --- NO COMMENTS
E4215053 4215053u --- NO COMMENTS
E4215054 4215054u --- NO COMMENTS
E4215055 4215055u --- NO COMMENTS
E4215056 4215056u --- NO COMMENTS
E4215057 4215057u --- NO COMMENTS
E4215058 4215058u --- NO COMMENTS
E4215059 4215059u --- NO COMMENTS
F421505 421505u --- NO COMMENTS
E4215060 4215060u --- NO COMMENTS
E4215061 4215061u --- NO COMMENTS
E4215062 4215062u --- NO COMMENTS
E4215063 4215063u --- NO COMMENTS
E4215064 4215064u --- NO COMMENTS
E4215065 4215065u --- NO COMMENTS
E4215066 4215066u --- NO COMMENTS
E4215067 4215067u --- NO COMMENTS
E4215068 4215068u --- NO COMMENTS
E4215069 4215069u --- NO COMMENTS
F421506 421506u --- NO COMMENTS
E4215070 4215070u --- NO COMMENTS
E4215074 4215074u --- NO COMMENTS
E4215075 4215075u --- NO COMMENTS
E4215076 4215076u --- NO COMMENTS
E4215077 4215077u --- NO COMMENTS
E4215078 4215078u --- NO COMMENTS
E4215079 4215079u --- NO COMMENTS
F421507 421507u --- NO COMMENTS
E4215080 4215080u --- NO COMMENTS
E4215081 4215081u --- NO COMMENTS
E4215082 4215082u --- NO COMMENTS
E4215083 4215083u --- NO COMMENTS
E4215084 4215084u --- NO COMMENTS
E4215085 4215085u --- NO COMMENTS
E4215086 4215086u --- NO COMMENTS
E4215087 4215087u --- NO COMMENTS
E4215088 4215088u --- NO COMMENTS
E4215089 4215089u --- NO COMMENTS
F421508 421508u --- NO COMMENTS
E4215090 4215090u --- NO COMMENTS
E4215091 4215091u --- NO COMMENTS
E4215092 4215092u --- NO COMMENTS
E4215093 4215093u --- NO COMMENTS
E4215094 4215094u --- NO COMMENTS
E4215095 4215095u --- NO COMMENTS
E4215096 4215096u --- NO COMMENTS
E4215097 4215097u --- NO COMMENTS
E4215098 4215098u --- NO COMMENTS
E4215099 4215099u --- NO COMMENTS
F421509 421509u --- NO COMMENTS
F42150 42150u --- NO COMMENTS
E4215100 4215100u --- NO COMMENTS
E4215101 4215101u --- NO COMMENTS
E4215102 4215102u --- NO COMMENTS
E4215103 4215103u --- NO COMMENTS
E4215104 4215104u --- NO COMMENTS
E4215105 4215105u --- NO COMMENTS
E4215106 4215106u --- NO COMMENTS
E4215107 4215107u --- NO COMMENTS
E4215108 4215108u --- NO COMMENTS
E4215109 4215109u --- NO COMMENTS
F421510 421510u --- NO COMMENTS
E4215110 4215110u --- NO COMMENTS
E4215111 4215111u --- NO COMMENTS
E4215112 4215112u --- NO COMMENTS
E4215113 4215113u --- NO COMMENTS
E4215114 4215114u --- NO COMMENTS
E4215115 4215115u --- NO COMMENTS
E4215116 4215116u --- NO COMMENTS
E4215117 4215117u --- NO COMMENTS
E4215118 4215118u --- NO COMMENTS
E4215119 4215119u --- NO COMMENTS
F421511 421511u --- NO COMMENTS
E4215120 4215120u --- NO COMMENTS
E4215121 4215121u --- NO COMMENTS
E4215122 4215122u --- NO COMMENTS
E4215123 4215123u --- NO COMMENTS
E4215124 4215124u --- NO COMMENTS
E4215125 4215125u --- NO COMMENTS
E4215126 4215126u --- NO COMMENTS
E4215127 4215127u --- NO COMMENTS
E4215128 4215128u --- NO COMMENTS
E4215129 4215129u --- NO COMMENTS
F421512 421512u --- NO COMMENTS
E4215130 4215130u --- NO COMMENTS
E4215131 4215131u --- NO COMMENTS
E4215132 4215132u --- NO COMMENTS
E4215133 4215133u --- NO COMMENTS
E4215134 4215134u --- NO COMMENTS
E4215135 4215135u --- NO COMMENTS
E4215136 4215136u --- NO COMMENTS
E4215137 4215137u --- NO COMMENTS
F421513 421513u --- NO COMMENTS
E4215144 4215144u --- NO COMMENTS
E4215145 4215145u --- NO COMMENTS
E4215146 4215146u --- NO COMMENTS
E4215147 4215147u --- NO COMMENTS
E4215148 4215148u --- NO COMMENTS
E4215149 4215149u --- NO COMMENTS
F421514 421514u --- NO COMMENTS
E4215150 4215150u --- NO COMMENTS
E4215151 4215151u --- NO COMMENTS
E4215152 4215152u --- NO COMMENTS
E4215153 4215153u --- NO COMMENTS
E4215154 4215154u --- NO COMMENTS
E4215155 4215155u --- NO COMMENTS
E4215156 4215156u --- NO COMMENTS
E4215157 4215157u --- NO COMMENTS
E4215158 4215158u --- NO COMMENTS
E4215159 4215159u --- NO COMMENTS
F421515 421515u --- NO COMMENTS
E4215160 4215160u --- NO COMMENTS
E4215161 4215161u --- NO COMMENTS
E4215162 4215162u --- NO COMMENTS
E4215163 4215163u --- NO COMMENTS
E4215164 4215164u --- NO COMMENTS
F421516 421516u --- NO COMMENTS
E4215174 4215174u --- NO COMMENTS
E4215175 4215175u --- NO COMMENTS
E4215176 4215176u --- NO COMMENTS
E4215177 4215177u --- NO COMMENTS
E4215178 4215178u --- NO COMMENTS
E4215179 4215179u --- NO COMMENTS
F421517 421517u --- NO COMMENTS
E4215180 4215180u --- NO COMMENTS
E4215181 4215181u --- NO COMMENTS
E4215182 4215182u --- NO COMMENTS
E4215183 4215183u --- NO COMMENTS
E4215184 4215184u --- NO COMMENTS
E4215185 4215185u --- NO COMMENTS
E4215186 4215186u --- NO COMMENTS
E4215187 4215187u --- NO COMMENTS
E4215188 4215188u --- NO COMMENTS
E4215189 4215189u --- NO COMMENTS
F421518 421518u --- NO COMMENTS
E4215190 4215190u --- NO COMMENTS
E4215191 4215191u --- NO COMMENTS
E4215192 4215192u --- NO COMMENTS
E4215193 4215193u --- NO COMMENTS
E4215194 4215194u --- NO COMMENTS
E4215195 4215195u --- NO COMMENTS
E4215196 4215196u --- NO COMMENTS
E4215197 4215197u --- NO COMMENTS
E4215198 4215198u --- NO COMMENTS
E4215199 4215199u --- NO COMMENTS
F421519 421519u --- NO COMMENTS
F42151 42151u --- NO COMMENTS
E4215200 4215200u --- NO COMMENTS
E4215201 4215201u --- NO COMMENTS
E4215202 4215202u --- NO COMMENTS
E4215203 4215203u --- NO COMMENTS
E4215204 4215204u --- NO COMMENTS
E4215205 4215205u --- NO COMMENTS
E4215206 4215206u --- NO COMMENTS
E4215207 4215207u --- NO COMMENTS
E4215208 4215208u --- NO COMMENTS
E4215209 4215209u --- NO COMMENTS
F421520 421520u --- NO COMMENTS
E4215210 4215210u --- NO COMMENTS
E4215211 4215211u --- NO COMMENTS
E4215212 4215212u --- NO COMMENTS
E4215213 4215213u --- NO COMMENTS
E4215214 4215214u --- NO COMMENTS
E4215215 4215215u --- NO COMMENTS
E4215216 4215216u --- NO COMMENTS
E4215217 4215217u --- NO COMMENTS
E4215218 4215218u --- NO COMMENTS
E4215219 4215219u --- NO COMMENTS
F421521 421521u --- NO COMMENTS
E4215220 4215220u --- NO COMMENTS
E4215221 4215221u --- NO COMMENTS
E4215222 4215222u --- NO COMMENTS
E4215223 4215223u --- NO COMMENTS
E4215224 4215224u --- NO COMMENTS
E4215225 4215225u --- NO COMMENTS
E4215226 4215226u --- NO COMMENTS
E4215227 4215227u --- NO COMMENTS
E4215228 4215228u --- NO COMMENTS
F421522 421522u --- NO COMMENTS
E4215230 4215230u --- NO COMMENTS
E4215231 4215231u --- NO COMMENTS
E4215232 4215232u --- NO COMMENTS
E4215233 4215233u --- NO COMMENTS
E4215234 4215234u --- NO COMMENTS
E4215235 4215235u --- NO COMMENTS
E4215236 4215236u --- NO COMMENTS
E4215237 4215237u --- NO COMMENTS
E4215238 4215238u --- NO COMMENTS
E4215239 4215239u --- NO COMMENTS
F421523 421523u --- NO COMMENTS
E4215240 4215240u --- NO COMMENTS
E4215241 4215241u --- NO COMMENTS
E4215242 4215242u --- NO COMMENTS
E4215243 4215243u --- NO COMMENTS
E4215244 4215244u --- NO COMMENTS
E4215245 4215245u --- NO COMMENTS
E4215246 4215246u --- NO COMMENTS
E4215247 4215247u --- NO COMMENTS
E4215248 4215248u --- NO COMMENTS
E4215249 4215249u --- NO COMMENTS
F421524 421524u --- NO COMMENTS
E4215250 4215250u --- NO COMMENTS
E4215251 4215251u --- NO COMMENTS
E4215252 4215252u --- NO COMMENTS
E4215253 4215253u --- NO COMMENTS
E4215254 4215254u --- NO COMMENTS
E4215255 4215255u --- NO COMMENTS
E4215256 4215256u --- NO COMMENTS
E4215257 4215257u --- NO COMMENTS
E4215258 4215258u --- NO COMMENTS
E4215259 4215259u --- NO COMMENTS
F421525 421525u --- NO COMMENTS
E4215260 4215260u --- NO COMMENTS
E4215264 4215264u --- NO COMMENTS
E4215265 4215265u --- NO COMMENTS
E4215266 4215266u --- NO COMMENTS
E4215267 4215267u --- NO COMMENTS
E4215268 4215268u --- NO COMMENTS
E4215269 4215269u --- NO COMMENTS
F421526 421526u --- NO COMMENTS
E4215270 4215270u --- NO COMMENTS
E4215271 4215271u --- NO COMMENTS
E4215272 4215272u --- NO COMMENTS
E4215273 4215273u --- NO COMMENTS
E4215274 4215274u --- NO COMMENTS
E4215275 4215275u --- NO COMMENTS
E4215276 4215276u --- NO COMMENTS
E4215277 4215277u --- NO COMMENTS
E4215278 4215278u --- NO COMMENTS
E4215279 4215279u --- NO COMMENTS
F421527 421527u --- NO COMMENTS
E4215280 4215280u --- NO COMMENTS
E4215281 4215281u --- NO COMMENTS
E4215282 4215282u --- NO COMMENTS
E4215283 4215283u --- NO COMMENTS
E4215284 4215284u --- NO COMMENTS
E4215285 4215285u --- NO COMMENTS
E4215286 4215286u --- NO COMMENTS
E4215287 4215287u --- NO COMMENTS
E4215288 4215288u --- NO COMMENTS
E4215289 4215289u --- NO COMMENTS
F421528 421528u --- NO COMMENTS
E4215290 4215290u --- NO COMMENTS
E4215291 4215291u --- NO COMMENTS
E4215292 4215292u --- NO COMMENTS
E4215293 4215293u --- NO COMMENTS
E4215294 4215294u --- NO COMMENTS
E4215295 4215295u --- NO COMMENTS
E4215296 4215296u --- NO COMMENTS
E4215297 4215297u --- NO COMMENTS
E4215298 4215298u --- NO COMMENTS
E4215299 4215299u --- NO COMMENTS
F421529 421529u --- NO COMMENTS
F42152 42152u --- NO COMMENTS
E4215300 4215300u --- NO COMMENTS
E4215301 4215301u --- NO COMMENTS
E4215302 4215302u --- NO COMMENTS
E4215303 4215303u --- NO COMMENTS
E4215304 4215304u --- NO COMMENTS
E4215305 4215305u --- NO COMMENTS
E4215306 4215306u --- NO COMMENTS
E4215307 4215307u --- NO COMMENTS
E4215308 4215308u --- NO COMMENTS
E4215309 4215309u --- NO COMMENTS
F421530 421530u --- NO COMMENTS
E4215310 4215310u --- NO COMMENTS
E4215311 4215311u --- NO COMMENTS
E4215312 4215312u --- NO COMMENTS
E4215313 4215313u --- NO COMMENTS
E4215314 4215314u --- NO COMMENTS
E4215315 4215315u --- NO COMMENTS
E4215316 4215316u --- NO COMMENTS
E4215317 4215317u --- NO COMMENTS
E4215318 4215318u --- NO COMMENTS
E4215319 4215319u --- NO COMMENTS
F421531 421531u --- NO COMMENTS
E4215320 4215320u --- NO COMMENTS
E4215321 4215321u --- NO COMMENTS
E4215322 4215322u --- NO COMMENTS
E4215323 4215323u --- NO COMMENTS
E4215324 4215324u --- NO COMMENTS
E4215325 4215325u --- NO COMMENTS
E4215326 4215326u --- NO COMMENTS
E4215327 4215327u --- NO COMMENTS
E4215328 4215328u --- NO COMMENTS
E4215329 4215329u --- NO COMMENTS
F421532 421532u --- NO COMMENTS
E4215330 4215330u --- NO COMMENTS
E4215331 4215331u --- NO COMMENTS
E4215332 4215332u --- NO COMMENTS
E4215333 4215333u --- NO COMMENTS
E4215334 4215334u --- NO COMMENTS
E4215335 4215335u --- NO COMMENTS
E4215336 4215336u --- NO COMMENTS
E4215337 4215337u --- NO COMMENTS
E4215338 4215338u --- NO COMMENTS
F421533 421533u --- NO COMMENTS
E4215345 4215345u --- NO COMMENTS
E4215346 4215346u --- NO COMMENTS
E4215347 4215347u --- NO COMMENTS
E4215348 4215348u --- NO COMMENTS
E4215349 4215349u --- NO COMMENTS
F421534 421534u --- NO COMMENTS
E4215350 4215350u --- NO COMMENTS
E4215351 4215351u --- NO COMMENTS
E4215352 4215352u --- NO COMMENTS
E4215353 4215353u --- NO COMMENTS
E4215354 4215354u --- NO COMMENTS
E4215355 4215355u --- NO COMMENTS
E4215356 4215356u --- NO COMMENTS
E4215357 4215357u --- NO COMMENTS
E4215358 4215358u --- NO COMMENTS
E4215359 4215359u --- NO COMMENTS
F421535 421535u --- NO COMMENTS
E4215366 4215366u --- NO COMMENTS
E4215367 4215367u --- NO COMMENTS
E4215368 4215368u --- NO COMMENTS
E4215369 4215369u --- NO COMMENTS
F421536 421536u --- NO COMMENTS
E4215370 4215370u --- NO COMMENTS
E4215371 4215371u --- NO COMMENTS
E4215372 4215372u --- NO COMMENTS
E4215373 4215373u --- NO COMMENTS
E4215374 4215374u --- NO COMMENTS
E4215375 4215375u --- NO COMMENTS
E4215376 4215376u --- NO COMMENTS
E4215377 4215377u --- NO COMMENTS
E4215378 4215378u --- NO COMMENTS
E4215379 4215379u --- NO COMMENTS
F421537 421537u --- NO COMMENTS
E4215380 4215380u --- NO COMMENTS
E4215381 4215381u --- NO COMMENTS
E4215382 4215382u --- NO COMMENTS
E4215383 4215383u --- NO COMMENTS
E4215384 4215384u --- NO COMMENTS
E4215385 4215385u --- NO COMMENTS
E4215386 4215386u --- NO COMMENTS
E4215387 4215387u --- NO COMMENTS
E4215388 4215388u --- NO COMMENTS
E4215389 4215389u --- NO COMMENTS
F421538 421538u --- NO COMMENTS
E4215390 4215390u --- NO COMMENTS
E4215391 4215391u --- NO COMMENTS
E4215392 4215392u --- NO COMMENTS
E4215393 4215393u --- NO COMMENTS
E4215394 4215394u --- NO COMMENTS
E4215395 4215395u --- NO COMMENTS
E4215396 4215396u --- NO COMMENTS
E4215397 4215397u --- NO COMMENTS
E4215398 4215398u --- NO COMMENTS
E4215399 4215399u --- NO COMMENTS
F421539 421539u --- NO COMMENTS
E4215400 4215400u --- NO COMMENTS
E4215401 4215401u --- NO COMMENTS
E4215402 4215402u --- NO COMMENTS
E4215403 4215403u --- NO COMMENTS
E4215404 4215404u --- NO COMMENTS
E4215405 4215405u --- NO COMMENTS
E4215406 4215406u --- NO COMMENTS
E4215407 4215407u --- NO COMMENTS
E4215408 4215408u --- NO COMMENTS
E4215409 4215409u --- NO COMMENTS
F421540 421540u --- NO COMMENTS
E4215410 4215410u --- NO COMMENTS
E4215411 4215411u --- NO COMMENTS
E4215412 4215412u --- NO COMMENTS
E4215413 4215413u --- NO COMMENTS
E4215414 4215414u --- NO COMMENTS
E4215415 4215415u --- NO COMMENTS
E4215416 4215416u --- NO COMMENTS
F421541 421541u --- NO COMMENTS
E4215420 4215420u --- NO COMMENTS
E4215421 4215421u --- NO COMMENTS
E4215422 4215422u --- NO COMMENTS
E4215423 4215423u --- NO COMMENTS
E4215424 4215424u --- NO COMMENTS
E4215425 4215425u --- NO COMMENTS
E4215426 4215426u --- NO COMMENTS
E4215427 4215427u --- NO COMMENTS
E4215428 4215428u --- NO COMMENTS
E4215429 4215429u --- NO COMMENTS
F421542 421542u --- NO COMMENTS
E4215430 4215430u --- NO COMMENTS
E4215431 4215431u --- NO COMMENTS
E4215432 4215432u --- NO COMMENTS
E4215433 4215433u --- NO COMMENTS
E4215434 4215434u --- NO COMMENTS
E4215435 4215435u --- NO COMMENTS
E4215436 4215436u --- NO COMMENTS
E4215437 4215437u --- NO COMMENTS
E4215438 4215438u --- NO COMMENTS
E4215439 4215439u --- NO COMMENTS
F421543 421543u --- NO COMMENTS
E4215440 4215440u --- NO COMMENTS
E4215441 4215441u --- NO COMMENTS
E4215442 4215442u --- NO COMMENTS
E4215443 4215443u --- NO COMMENTS
E4215444 4215444u --- NO COMMENTS
E4215445 4215445u --- NO COMMENTS
E4215446 4215446u --- NO COMMENTS
E4215447 4215447u --- NO COMMENTS
E4215448 4215448u --- NO COMMENTS
E4215449 4215449u --- NO COMMENTS
E4215450 4215450u --- NO COMMENTS
E4215451 4215451u --- NO COMMENTS
E4215452 4215452u --- NO COMMENTS
E4215453 4215453u --- NO COMMENTS
E4215454 4215454u --- NO COMMENTS
E4215455 4215455u --- NO COMMENTS
E4215456 4215456u --- NO COMMENTS
E4215457 4215457u --- NO COMMENTS
E4215458 4215458u --- NO COMMENTS
E4215459 4215459u --- NO COMMENTS
E4215460 4215460u --- NO COMMENTS
E4215461 4215461u --- NO COMMENTS
E4215462 4215462u --- NO COMMENTS
E4215463 4215463u --- NO COMMENTS
E4215464 4215464u --- NO COMMENTS
E4215465 4215465u --- NO COMMENTS
E4215466 4215466u --- NO COMMENTS
E4215467 4215467u --- NO COMMENTS
E4215468 4215468u --- NO COMMENTS
E4215469 4215469u --- NO COMMENTS
E4215470 4215470u --- NO COMMENTS
E4215471 4215471u --- NO COMMENTS
E4215472 4215472u --- NO COMMENTS
E4215473 4215473u --- NO COMMENTS
E4215474 4215474u --- NO COMMENTS
E4215475 4215475u --- NO COMMENTS
E4215476 4215476u --- NO COMMENTS
E4215477 4215477u --- NO COMMENTS
E4215478 4215478u --- NO COMMENTS
E4215479 4215479u --- NO COMMENTS
E4215480 4215480u --- NO COMMENTS
E4215481 4215481u --- NO COMMENTS
E4215482 4215482u --- NO COMMENTS
E4215483 4215483u --- NO COMMENTS
E4215484 4215484u --- NO COMMENTS
E4215485 4215485u --- NO COMMENTS
E4215486 4215486u --- NO COMMENTS
E4215487 4215487u --- NO COMMENTS
E4215488 4215488u --- NO COMMENTS
E4215489 4215489u --- NO COMMENTS
E4215490 4215490u --- NO COMMENTS
E4215491 4215491u --- NO COMMENTS
E4215492 4215492u --- NO COMMENTS
E4215493 4215493u --- NO COMMENTS
E4215494 4215494u --- NO COMMENTS
E4215495 4215495u --- NO COMMENTS
E4215496 4215496u --- NO COMMENTS
E4215497 4215497u --- NO COMMENTS
E4215498 4215498u --- NO COMMENTS
E4215508 4215508u --- NO COMMENTS
E4215509 4215509u --- NO COMMENTS
E4215510 4215510u --- NO COMMENTS
E4215517 4215517u --- NO COMMENTS
E4215518 4215518u --- NO COMMENTS
E4215519 4215519u --- NO COMMENTS
E4215520 4215520u --- NO COMMENTS
E4215521 4215521u --- NO COMMENTS
E4215522 4215522u --- NO COMMENTS
E4215523 4215523u --- NO COMMENTS
E4215524 4215524u --- NO COMMENTS
E4215525 4215525u --- NO COMMENTS
E4215526 4215526u --- NO COMMENTS
E4215527 4215527u --- NO COMMENTS
E4215528 4215528u --- NO COMMENTS
E4215529 4215529u --- NO COMMENTS
E4215530 4215530u --- NO COMMENTS
E4215531 4215531u --- NO COMMENTS
E4215532 4215532u --- NO COMMENTS
E4215533 4215533u --- NO COMMENTS
E4215534 4215534u --- NO COMMENTS
E4215535 4215535u --- NO COMMENTS
E4215536 4215536u --- NO COMMENTS
E4215537 4215537u --- NO COMMENTS
E4215538 4215538u --- NO COMMENTS
E4215539 4215539u --- NO COMMENTS
E4215540 4215540u --- NO COMMENTS
E4215541 4215541u --- NO COMMENTS
E4215542 4215542u --- NO COMMENTS
E4215543 4215543u --- NO COMMENTS
E4215544 4215544u --- NO COMMENTS
E4215545 4215545u --- NO COMMENTS
E4215546 4215546u --- NO COMMENTS
E4215547 4215547u --- NO COMMENTS
E4215548 4215548u --- NO COMMENTS
E4215549 4215549u --- NO COMMENTS
E4215550 4215550u --- NO COMMENTS
E4215551 4215551u --- NO COMMENTS
E4215552 4215552u --- NO COMMENTS
E4215553 4215553u --- NO COMMENTS
E4215554 4215554u --- NO COMMENTS
E4215555 4215555u --- NO COMMENTS
E4215556 4215556u --- NO COMMENTS
E4215557 4215557u --- NO COMMENTS
E4215558 4215558u --- NO COMMENTS
E4215559 4215559u --- NO COMMENTS
E4215560 4215560u --- NO COMMENTS
E4215570 4215570u --- NO COMMENTS
E4215571 4215571u --- NO COMMENTS
E4215572 4215572u --- NO COMMENTS
E4215573 4215573u --- NO COMMENTS
E4215574 4215574u --- NO COMMENTS
E4215575 4215575u --- NO COMMENTS
E4215576 4215576u --- NO COMMENTS
E4215577 4215577u --- NO COMMENTS
E4215578 4215578u --- NO COMMENTS
E4215579 4215579u --- NO COMMENTS
E4215580 4215580u --- NO COMMENTS
E4215581 4215581u --- NO COMMENTS
E4215582 4215582u --- NO COMMENTS
E4215583 4215583u --- NO COMMENTS
E4215584 4215584u --- NO COMMENTS
E4215585 4215585u --- NO COMMENTS
E4215586 4215586u --- NO COMMENTS
E4215587 4215587u --- NO COMMENTS
E4215588 4215588u --- NO COMMENTS
E4215595 4215595u --- NO COMMENTS
E4215596 4215596u --- NO COMMENTS
E4215597 4215597u --- NO COMMENTS
E4215598 4215598u --- NO COMMENTS
E4215599 4215599u --- NO COMMENTS
F42155 42155u --- NO COMMENTS
E4215600 4215600u --- NO COMMENTS
E4215601 4215601u --- NO COMMENTS
E4215602 4215602u --- NO COMMENTS
E4215603 4215603u --- NO COMMENTS
E4215604 4215604u --- NO COMMENTS
E4215605 4215605u --- NO COMMENTS
E4215606 4215606u --- NO COMMENTS
E4215607 4215607u --- NO COMMENTS
E4215608 4215608u --- NO COMMENTS
E4215609 4215609u --- NO COMMENTS
E4215610 4215610u --- NO COMMENTS
E4215611 4215611u --- NO COMMENTS
E4215612 4215612u --- NO COMMENTS
E4215613 4215613u --- NO COMMENTS
E4215617 4215617u --- NO COMMENTS
E4215618 4215618u --- NO COMMENTS
E4215619 4215619u --- NO COMMENTS
E4215623 4215623u --- NO COMMENTS
E4215624 4215624u --- NO COMMENTS
E4215625 4215625u --- NO COMMENTS
E4215626 4215626u --- NO COMMENTS
E4215627 4215627u --- NO COMMENTS
E4215628 4215628u --- NO COMMENTS
E4215629 4215629u --- NO COMMENTS
E4215631 4215631u --- NO COMMENTS
E4215632 4215632u --- NO COMMENTS
E4215633 4215633u --- NO COMMENTS
E4215634 4215634u --- NO COMMENTS
E4215635 4215635u --- NO COMMENTS
E4215636 4215636u --- NO COMMENTS
E4215637 4215637u --- NO COMMENTS
E4215638 4215638u --- NO COMMENTS
E4215639 4215639u --- NO COMMENTS
E4215640 4215640u --- NO COMMENTS
E4215641 4215641u --- NO COMMENTS
E4215642 4215642u --- NO COMMENTS
E4215643 4215643u --- NO COMMENTS
E4215644 4215644u --- NO COMMENTS
E4215645 4215645u --- NO COMMENTS
E4215646 4215646u --- NO COMMENTS
E4215647 4215647u --- NO COMMENTS
E4215648 4215648u --- NO COMMENTS
E4215649 4215649u --- NO COMMENTS
E4215650 4215650u --- NO COMMENTS
E4215651 4215651u --- NO COMMENTS
E4215652 4215652u --- NO COMMENTS
E4215653 4215653u --- NO COMMENTS
E4215654 4215654u --- NO COMMENTS
E4215655 4215655u --- NO COMMENTS
E4215656 4215656u --- NO COMMENTS
E4215657 4215657u --- NO COMMENTS
E4215658 4215658u --- NO COMMENTS
E4215659 4215659u --- NO COMMENTS
E4215660 4215660u --- NO COMMENTS
E4215661 4215661u --- NO COMMENTS
E4215662 4215662u --- NO COMMENTS
E4215663 4215663u --- NO COMMENTS
E4215664 4215664u --- NO COMMENTS
E4215665 4215665u --- NO COMMENTS
E4215666 4215666u --- NO COMMENTS
E4215667 4215667u --- NO COMMENTS
E4215668 4215668u --- NO COMMENTS
E4215669 4215669u --- NO COMMENTS
E4215670 4215670u --- NO COMMENTS
E4215671 4215671u --- NO COMMENTS
E4215672 4215672u --- NO COMMENTS
E4215673 4215673u --- NO COMMENTS
E4215674 4215674u --- NO COMMENTS
E4215675 4215675u --- NO COMMENTS
E4215676 4215676u --- NO COMMENTS
E4215677 4215677u --- NO COMMENTS
E4215678 4215678u --- NO COMMENTS
E4215679 4215679u --- NO COMMENTS
E4215680 4215680u --- NO COMMENTS
E4215681 4215681u --- NO COMMENTS
E4215682 4215682u --- NO COMMENTS
E4215683 4215683u --- NO COMMENTS
E4215684 4215684u --- NO COMMENTS
E4215685 4215685u --- NO COMMENTS
E4215686 4215686u --- NO COMMENTS
E4215687 4215687u --- NO COMMENTS
E4215688 4215688u --- NO COMMENTS
E4215689 4215689u --- NO COMMENTS
F421568 421568u --- NO COMMENTS
E4215690 4215690u --- NO COMMENTS
E4215691 4215691u --- NO COMMENTS
E4215692 4215692u --- NO COMMENTS
E4215693 4215693u --- NO COMMENTS
E4215694 4215694u --- NO COMMENTS
E4215695 4215695u --- NO COMMENTS
E4215696 4215696u --- NO COMMENTS
E4215697 4215697u --- NO COMMENTS
E4215698 4215698u --- NO COMMENTS
E4215699 4215699u --- NO COMMENTS
F421569 421569u --- NO COMMENTS
F42156 42156u --- NO COMMENTS
E4215709 4215709u --- NO COMMENTS
F421570 421570u --- NO COMMENTS
E4215710 4215710u --- NO COMMENTS
E4215711 4215711u --- NO COMMENTS
E4215712 4215712u --- NO COMMENTS
E4215713 4215713u --- NO COMMENTS
E4215714 4215714u --- NO COMMENTS
E4215715 4215715u --- NO COMMENTS
E4215716 4215716u --- NO COMMENTS
E4215717 4215717u --- NO COMMENTS
E4215718 4215718u --- NO COMMENTS
E4215719 4215719u --- NO COMMENTS
F421571 421571u --- NO COMMENTS
E4215720 4215720u --- NO COMMENTS
E4215721 4215721u --- NO COMMENTS
E4215722 4215722u --- NO COMMENTS
E4215723 4215723u --- NO COMMENTS
E4215724 4215724u --- NO COMMENTS
E4215725 4215725u --- NO COMMENTS
E4215726 4215726u --- NO COMMENTS
E4215727 4215727u --- NO COMMENTS
E4215728 4215728u --- NO COMMENTS
E4215729 4215729u --- NO COMMENTS
F421572 421572u --- NO COMMENTS
E4215730 4215730u --- NO COMMENTS
E4215731 4215731u --- NO COMMENTS
E4215732 4215732u --- NO COMMENTS
E4215733 4215733u --- NO COMMENTS
E4215734 4215734u --- NO COMMENTS
E4215735 4215735u --- NO COMMENTS
E4215736 4215736u --- NO COMMENTS
E4215737 4215737u --- NO COMMENTS
F421573 421573u --- NO COMMENTS
E4215744 4215744u --- NO COMMENTS
E4215745 4215745u --- NO COMMENTS
E4215746 4215746u --- NO COMMENTS
E4215747 4215747u --- NO COMMENTS
E4215748 4215748u --- NO COMMENTS
E4215749 4215749u --- NO COMMENTS
F421574 421574u --- NO COMMENTS
E4215750 4215750u --- NO COMMENTS
E4215751 4215751u --- NO COMMENTS
E4215752 4215752u --- NO COMMENTS
E4215753 4215753u --- NO COMMENTS
E4215754 4215754u --- NO COMMENTS
E4215755 4215755u --- NO COMMENTS
E4215756 4215756u --- NO COMMENTS
E4215757 4215757u --- NO COMMENTS
E4215758 4215758u --- NO COMMENTS
E4215759 4215759u --- NO COMMENTS
F421575 421575u --- NO COMMENTS
E4215760 4215760u --- NO COMMENTS
E4215761 4215761u --- NO COMMENTS
E4215762 4215762u --- NO COMMENTS
E4215763 4215763u --- NO COMMENTS
E4215764 4215764u --- NO COMMENTS
E4215765 4215765u --- NO COMMENTS
E4215766 4215766u --- NO COMMENTS
E4215767 4215767u --- NO COMMENTS
F421576 421576u --- NO COMMENTS
E4215771 4215771u --- NO COMMENTS
E4215772 4215772u --- NO COMMENTS
E4215773 4215773u --- NO COMMENTS
E4215774 4215774u --- NO COMMENTS
E4215778 4215778u --- NO COMMENTS
E4215779 4215779u --- NO COMMENTS
F421577 421577u --- NO COMMENTS
E4215783 4215783u --- NO COMMENTS
E4215784 4215784u --- NO COMMENTS
E4215785 4215785u --- NO COMMENTS
E4215789 4215789u --- NO COMMENTS
F421578 421578u --- NO COMMENTS
E4215790 4215790u --- NO COMMENTS
E4215791 4215791u --- NO COMMENTS
E4215792 4215792u --- NO COMMENTS
E4215793 4215793u --- NO COMMENTS
E4215794 4215794u --- NO COMMENTS
E4215795 4215795u --- NO COMMENTS
E4215796 4215796u --- NO COMMENTS
E4215797 4215797u --- NO COMMENTS
E4215798 4215798u --- NO COMMENTS
E4215799 4215799u --- NO COMMENTS
F421579 421579u --- NO COMMENTS
F42157 42157u --- NO COMMENTS
E4215800 4215800u --- NO COMMENTS
E4215801 4215801u --- NO COMMENTS
E4215802 4215802u --- NO COMMENTS
E4215803 4215803u --- NO COMMENTS
E4215804 4215804u --- NO COMMENTS
E4215808 4215808u --- NO COMMENTS
E4215809 4215809u --- NO COMMENTS
F421580 421580u --- NO COMMENTS
E4215810 4215810u --- NO COMMENTS
E4215811 4215811u --- NO COMMENTS
E4215812 4215812u --- NO COMMENTS
E4215813 4215813u --- NO COMMENTS
E4215814 4215814u --- NO COMMENTS
E4215815 4215815u --- NO COMMENTS
E4215816 4215816u --- NO COMMENTS
E4215817 4215817u --- NO COMMENTS
E4215818 4215818u --- NO COMMENTS
E4215819 4215819u --- NO COMMENTS
F421581 421581u --- NO COMMENTS
E4215821 4215821u --- NO COMMENTS
E4215822 4215822u --- NO COMMENTS
E4215823 4215823u --- NO COMMENTS
E4215824 4215824u --- NO COMMENTS
E4215825 4215825u --- NO COMMENTS
E4215826 4215826u --- NO COMMENTS
E4215829 4215829u --- NO COMMENTS
F421582 421582u --- NO COMMENTS
E4215830 4215830u --- NO COMMENTS
E4215831 4215831u --- NO COMMENTS
E4215832 4215832u --- NO COMMENTS
E4215833 4215833u --- NO COMMENTS
E4215834 4215834u --- NO COMMENTS
E4215835 4215835u --- NO COMMENTS
F421583 421583u --- NO COMMENTS
E4215848 4215848u --- NO COMMENTS
E4215849 4215849u --- NO COMMENTS
E4215850 4215850u --- NO COMMENTS
E4215851 4215851u --- NO COMMENTS
E4215852 4215852u --- NO COMMENTS
E4215853 4215853u --- NO COMMENTS
E4215854 4215854u --- NO COMMENTS
E4215855 4215855u --- NO COMMENTS
E4215856 4215856u --- NO COMMENTS
E4215857 4215857u --- NO COMMENTS
E4215858 4215858u --- NO COMMENTS
E4215859 4215859u --- NO COMMENTS
E4215860 4215860u --- NO COMMENTS
E4215861 4215861u --- NO COMMENTS
E4215862 4215862u --- NO COMMENTS
E4215863 4215863u --- NO COMMENTS
E4215864 4215864u --- NO COMMENTS
E4215865 4215865u --- NO COMMENTS
E4215866 4215866u --- NO COMMENTS
E4215867 4215867u --- NO COMMENTS
E4215868 4215868u --- NO COMMENTS
E4215869 4215869u --- NO COMMENTS
E4215870 4215870u --- NO COMMENTS
E4215871 4215871u --- NO COMMENTS
E4215872 4215872u --- NO COMMENTS
E4215873 4215873u --- NO COMMENTS
E4215874 4215874u --- NO COMMENTS
E4215875 4215875u --- NO COMMENTS
E4215876 4215876u --- NO COMMENTS
E4215877 4215877u --- NO COMMENTS
E4215878 4215878u --- NO COMMENTS
E4215879 4215879u --- NO COMMENTS
E4215880 4215880u --- NO COMMENTS
E4215882 4215882u --- NO COMMENTS
E4215883 4215883u --- NO COMMENTS
E4215884 4215884u --- NO COMMENTS
E4215885 4215885u --- NO COMMENTS
E4215886 4215886u --- NO COMMENTS
E4215887 4215887u --- NO COMMENTS
E4215888 4215888u --- NO COMMENTS
E4215889 4215889u --- NO COMMENTS
E4215890 4215890u --- NO COMMENTS
E4215891 4215891u --- NO COMMENTS
E4215892 4215892u --- NO COMMENTS
E4215893 4215893u --- NO COMMENTS
E4215894 4215894u --- NO COMMENTS
E4215895 4215895u --- NO COMMENTS
E4215896 4215896u --- NO COMMENTS
E4215897 4215897u --- NO COMMENTS
E4215898 4215898u --- NO COMMENTS
E4215899 4215899u --- NO COMMENTS
F42158 42158u --- NO COMMENTS
E4215900 4215900u --- NO COMMENTS
E4215901 4215901u --- NO COMMENTS
E4215902 4215902u --- NO COMMENTS
E4215903 4215903u --- NO COMMENTS
E4215904 4215904u --- NO COMMENTS
E4215905 4215905u --- NO COMMENTS
E4215906 4215906u --- NO COMMENTS
E4215907 4215907u --- NO COMMENTS
E4215908 4215908u --- NO COMMENTS
E4215913 4215913u --- NO COMMENTS
E4215914 4215914u --- NO COMMENTS
E4215915 4215915u --- NO COMMENTS
E4215916 4215916u --- NO COMMENTS
E4215917 4215917u --- NO COMMENTS
E4215918 4215918u --- NO COMMENTS
E4215919 4215919u --- NO COMMENTS
E4215920 4215920u --- NO COMMENTS
E4215921 4215921u --- NO COMMENTS
E4215922 4215922u --- NO COMMENTS
E4215923 4215923u --- NO COMMENTS
E4215924 4215924u --- NO COMMENTS
E4215925 4215925u --- NO COMMENTS
E4215926 4215926u --- NO COMMENTS
E4215927 4215927u --- NO COMMENTS
E4215928 4215928u --- NO COMMENTS
E4215929 4215929u --- NO COMMENTS
E4215930 4215930u --- NO COMMENTS
E4215932 4215932u --- NO COMMENTS
E4215933 4215933u --- NO COMMENTS
E4215934 4215934u --- NO COMMENTS
E4215935 4215935u --- NO COMMENTS
E4215936 4215936u --- NO COMMENTS
E4215937 4215937u --- NO COMMENTS
E4215938 4215938u --- NO COMMENTS
E4215939 4215939u --- NO COMMENTS
E4215940 4215940u --- NO COMMENTS
E4215941 4215941u --- NO COMMENTS
E4215942 4215942u --- NO COMMENTS
E4215943 4215943u --- NO COMMENTS
E4215944 4215944u --- NO COMMENTS
E4215945 4215945u --- NO COMMENTS
E4215946 4215946u --- NO COMMENTS
E4215947 4215947u --- NO COMMENTS
E4215951 4215951u --- NO COMMENTS
E4215952 4215952u --- NO COMMENTS
E4215953 4215953u --- NO COMMENTS
E4215978 4215978u --- NO COMMENTS
E4215979 4215979u --- NO COMMENTS
E4215980 4215980u --- NO COMMENTS
E4215981 4215981u --- NO COMMENTS
E4215982 4215982u --- NO COMMENTS
E4215983 4215983u --- NO COMMENTS
E4215984 4215984u --- NO COMMENTS
F42159 42159u --- NO COMMENTS
E4216012 4216012u --- NO COMMENTS
E4216013 4216013u --- NO COMMENTS
E4216014 4216014u --- NO COMMENTS
E4216024 4216024u --- NO COMMENTS
E4216037 4216037u --- NO COMMENTS
E4216038 4216038u --- NO COMMENTS
E4216039 4216039u --- NO COMMENTS
E4216040 4216040u --- NO COMMENTS
E4216041 4216041u --- NO COMMENTS
E4216042 4216042u --- NO COMMENTS
E4216043 4216043u --- NO COMMENTS
E4216081 4216081u --- NO COMMENTS
E4216082 4216082u --- NO COMMENTS
E4216083 4216083u --- NO COMMENTS
E4216084 4216084u --- NO COMMENTS
E4216085 4216085u --- NO COMMENTS
E4216086 4216086u --- NO COMMENTS
E4216087 4216087u --- NO COMMENTS
E4216091 4216091u --- NO COMMENTS
F42160 42160u --- NO COMMENTS
E4216153 4216153u --- NO COMMENTS
E4216154 4216154u --- NO COMMENTS
E4216155 4216155u --- NO COMMENTS
F42161 42161u --- NO COMMENTS
F42162 42162u --- NO COMMENTS
F42163 42163u --- NO COMMENTS
F421656 421656u --- NO COMMENTS
F421657 421657u --- NO COMMENTS
F421658 421658u --- NO COMMENTS
F421659 421659u --- NO COMMENTS
F42165 42165u --- NO COMMENTS
F421660 421660u --- NO COMMENTS
F421661 421661u --- NO COMMENTS
F421662 421662u --- NO COMMENTS
F421663 421663u --- NO COMMENTS
F42166 42166u --- NO COMMENTS
F421672 421672u --- NO COMMENTS
F421673 421673u --- NO COMMENTS
F421674 421674u --- NO COMMENTS
F421675 421675u --- NO COMMENTS
F421676 421676u --- NO COMMENTS
F421677 421677u --- NO COMMENTS
F421678 421678u --- NO COMMENTS
F421679 421679u --- NO COMMENTS
F42167 42167u --- NO COMMENTS
F421680 421680u --- NO COMMENTS
F421681 421681u --- NO COMMENTS
F421682 421682u --- NO COMMENTS
F421683 421683u --- NO COMMENTS
F421684 421684u --- NO COMMENTS
F421685 421685u --- NO COMMENTS
F421686 421686u --- NO COMMENTS
F421687 421687u --- NO COMMENTS
F421688 421688u --- NO COMMENTS
F421689 421689u --- NO COMMENTS
F42168 42168u --- NO COMMENTS
F421690 421690u --- NO COMMENTS
F421691 421691u --- NO COMMENTS
F421692 421692u --- NO COMMENTS
F421693 421693u --- NO COMMENTS
F421694 421694u --- NO COMMENTS
F421695 421695u --- NO COMMENTS
F421696 421696u --- NO COMMENTS
F421697 421697u --- NO COMMENTS
F421698 421698u --- NO COMMENTS
F421699 421699u --- NO COMMENTS
F42169 42169u --- NO COMMENTS
F421700 421700u --- NO COMMENTS
F421701 421701u --- NO COMMENTS
F421702 421702u --- NO COMMENTS
F421703 421703u --- NO COMMENTS
F421704 421704u --- NO COMMENTS
F421705 421705u --- NO COMMENTS
F421706 421706u --- NO COMMENTS
F421707 421707u --- NO COMMENTS
F421708 421708u --- NO COMMENTS
F421709 421709u --- NO COMMENTS
F421710 421710u --- NO COMMENTS
F421711 421711u --- NO COMMENTS
F421736 421736u --- NO COMMENTS
F421737 421737u --- NO COMMENTS
F421738 421738u --- NO COMMENTS
F421739 421739u --- NO COMMENTS
F42173 42173u --- NO COMMENTS
F421740 421740u --- NO COMMENTS
F421741 421741u --- NO COMMENTS
F421742 421742u --- NO COMMENTS
F421743 421743u --- NO COMMENTS
F421744 421744u --- NO COMMENTS
F421745 421745u --- NO COMMENTS
F421746 421746u --- NO COMMENTS
F421747 421747u --- NO COMMENTS
F421748 421748u --- NO COMMENTS
F421749 421749u --- NO COMMENTS
F42174 42174u --- NO COMMENTS
F421750 421750u --- NO COMMENTS
F421751 421751u --- NO COMMENTS
F42175 42175u --- NO COMMENTS
F42176 42176u --- NO COMMENTS
F42177 42177u --- NO COMMENTS
F42178 42178u --- NO COMMENTS
F42179 42179u --- NO COMMENTS
F421824 421824u --- NO COMMENTS
F421825 421825u --- NO COMMENTS
F421826 421826u --- NO COMMENTS
F421827 421827u --- NO COMMENTS
F421828 421828u --- NO COMMENTS
F421829 421829u --- NO COMMENTS
F42182 42182u --- NO COMMENTS
F421830 421830u --- NO COMMENTS
F421831 421831u --- NO COMMENTS
F42183 42183u --- NO COMMENTS
F421840 421840u --- NO COMMENTS
F421841 421841u --- NO COMMENTS
F421842 421842u --- NO COMMENTS
F421843 421843u --- NO COMMENTS
F421844 421844u --- NO COMMENTS
F421845 421845u --- NO COMMENTS
F421846 421846u --- NO COMMENTS
F421847 421847u --- NO COMMENTS
F421848 421848u --- NO COMMENTS
F421849 421849u --- NO COMMENTS
F42184 42184u --- NO COMMENTS
F421850 421850u --- NO COMMENTS
F421851 421851u --- NO COMMENTS
F421852 421852u --- NO COMMENTS
F421853 421853u --- NO COMMENTS
F421854 421854u --- NO COMMENTS
F421855 421855u --- NO COMMENTS
F421856 421856u --- NO COMMENTS
F421857 421857u --- NO COMMENTS
F421858 421858u --- NO COMMENTS
F421859 421859u --- NO COMMENTS
F42185 42185u --- NO COMMENTS
F421860 421860u --- NO COMMENTS
F421861 421861u --- NO COMMENTS
F421862 421862u --- NO COMMENTS
F421863 421863u --- NO COMMENTS
F421864 421864u --- NO COMMENTS
F421865 421865u --- NO COMMENTS
F421866 421866u --- NO COMMENTS
F421867 421867u --- NO COMMENTS
F421868 421868u --- NO COMMENTS
F421869 421869u --- NO COMMENTS
F42186 42186u --- NO COMMENTS
F421870 421870u --- NO COMMENTS
F421871 421871u --- NO COMMENTS
F421872 421872u --- NO COMMENTS
F421873 421873u --- NO COMMENTS
F421874 421874u --- NO COMMENTS
F421875 421875u --- NO COMMENTS
F421876 421876u --- NO COMMENTS
F421877 421877u --- NO COMMENTS
F421878 421878u --- NO COMMENTS
F421879 421879u --- NO COMMENTS
F42187 42187u --- NO COMMENTS
F42188 42188u --- NO COMMENTS
F42189 42189u --- NO COMMENTS
F421904 421904u --- NO COMMENTS
F421905 421905u --- NO COMMENTS
F421906 421906u --- NO COMMENTS
F421907 421907u --- NO COMMENTS
F421908 421908u --- NO COMMENTS
F421909 421909u --- NO COMMENTS
F42190 42190u --- NO COMMENTS
F421910 421910u --- NO COMMENTS
F421911 421911u --- NO COMMENTS
F421912 421912u --- NO COMMENTS
F421913 421913u --- NO COMMENTS
F421914 421914u --- NO COMMENTS
F421915 421915u --- NO COMMENTS
F421916 421916u --- NO COMMENTS
F421917 421917u --- NO COMMENTS
F421918 421918u --- NO COMMENTS
F421919 421919u --- NO COMMENTS
F42192 42192u --- NO COMMENTS
F42193 42193u --- NO COMMENTS
F42194 42194u --- NO COMMENTS
F42195 42195u --- NO COMMENTS
F42196 42196u --- NO COMMENTS
F421992 421992u --- NO COMMENTS
F421993 421993u --- NO COMMENTS
F421994 421994u --- NO COMMENTS
F421995 421995u --- NO COMMENTS
F421996 421996u --- NO COMMENTS
F421997 421997u --- NO COMMENTS
F421998 421998u --- NO COMMENTS
F421999 421999u --- NO COMMENTS
F422008 422008u --- NO COMMENTS
F422009 422009u --- NO COMMENTS
F42200 42200u --- NO COMMENTS
F422010 422010u --- NO COMMENTS
F422011 422011u --- NO COMMENTS
F422012 422012u --- NO COMMENTS
F422013 422013u --- NO COMMENTS
F422014 422014u --- NO COMMENTS
F422015 422015u --- NO COMMENTS
F422016 422016u --- NO COMMENTS
F422017 422017u --- NO COMMENTS
F422018 422018u --- NO COMMENTS
F422019 422019u --- NO COMMENTS
F42201 42201u --- NO COMMENTS
F422020 422020u --- NO COMMENTS
F422021 422021u --- NO COMMENTS
F422022 422022u --- NO COMMENTS
F422023 422023u --- NO COMMENTS
F422024 422024u --- NO COMMENTS
F422025 422025u --- NO COMMENTS
F422026 422026u --- NO COMMENTS
F422027 422027u --- NO COMMENTS
F422028 422028u --- NO COMMENTS
F422029 422029u --- NO COMMENTS
F42202 42202u --- NO COMMENTS
F422030 422030u --- NO COMMENTS
F422031 422031u --- NO COMMENTS
F422032 422032u --- NO COMMENTS
F422033 422033u --- NO COMMENTS
F422034 422034u --- NO COMMENTS
F422035 422035u --- NO COMMENTS
F422036 422036u --- NO COMMENTS
F422037 422037u --- NO COMMENTS
F422038 422038u --- NO COMMENTS
F422039 422039u --- NO COMMENTS
F42203 42203u --- NO COMMENTS
F422040 422040u --- NO COMMENTS
F422041 422041u --- NO COMMENTS
F422042 422042u --- NO COMMENTS
F422043 422043u --- NO COMMENTS
F422044 422044u --- NO COMMENTS
F422045 422045u --- NO COMMENTS
F422046 422046u --- NO COMMENTS
F422047 422047u --- NO COMMENTS
F42204 42204u --- NO COMMENTS
F42205 42205u --- NO COMMENTS
F42206 42206u --- NO COMMENTS
F422072 422072u --- NO COMMENTS
F422073 422073u --- NO COMMENTS
F422074 422074u --- NO COMMENTS
F422075 422075u --- NO COMMENTS
F422076 422076u --- NO COMMENTS
F422077 422077u --- NO COMMENTS
F422078 422078u --- NO COMMENTS
F422079 422079u --- NO COMMENTS
F422080 422080u --- NO COMMENTS
F422081 422081u --- NO COMMENTS
F422082 422082u --- NO COMMENTS
F422083 422083u --- NO COMMENTS
F422084 422084u --- NO COMMENTS
F422085 422085u --- NO COMMENTS
F422086 422086u --- NO COMMENTS
F422087 422087u --- NO COMMENTS
F42209 42209u --- NO COMMENTS
F42210 42210u --- NO COMMENTS
F42211 42211u --- NO COMMENTS
F42212 42212u --- NO COMMENTS
F42213 42213u --- NO COMMENTS
F42214 42214u --- NO COMMENTS
F42215 42215u --- NO COMMENTS
F422160 422160u --- NO COMMENTS
F422161 422161u --- NO COMMENTS
F422162 422162u --- NO COMMENTS
F422163 422163u --- NO COMMENTS
F422164 422164u --- NO COMMENTS
F422165 422165u --- NO COMMENTS
F422166 422166u --- NO COMMENTS
F422167 422167u --- NO COMMENTS
F42216 42216u --- NO COMMENTS
F422176 422176u --- NO COMMENTS
F422177 422177u --- NO COMMENTS
F422178 422178u --- NO COMMENTS
F422179 422179u --- NO COMMENTS
F42217 42217u --- NO COMMENTS
F422180 422180u --- NO COMMENTS
F422181 422181u --- NO COMMENTS
F422182 422182u --- NO COMMENTS
F422183 422183u --- NO COMMENTS
F422184 422184u --- NO COMMENTS
F422185 422185u --- NO COMMENTS
F422186 422186u --- NO COMMENTS
F422187 422187u --- NO COMMENTS
F422188 422188u --- NO COMMENTS
F422189 422189u --- NO COMMENTS
F422190 422190u --- NO COMMENTS
F422191 422191u --- NO COMMENTS
F422192 422192u --- NO COMMENTS
F422193 422193u --- NO COMMENTS
F422194 422194u --- NO COMMENTS
F422195 422195u --- NO COMMENTS
F422196 422196u --- NO COMMENTS
F422197 422197u --- NO COMMENTS
F422198 422198u --- NO COMMENTS
F422199 422199u --- NO COMMENTS
F42219 42219u --- NO COMMENTS
F422200 422200u --- NO COMMENTS
F422201 422201u --- NO COMMENTS
F422202 422202u --- NO COMMENTS
F422203 422203u --- NO COMMENTS
F422204 422204u --- NO COMMENTS
F422205 422205u --- NO COMMENTS
F422206 422206u --- NO COMMENTS
F422207 422207u --- NO COMMENTS
F422208 422208u --- NO COMMENTS
F422209 422209u --- NO COMMENTS
F42220 42220u --- NO COMMENTS
F422210 422210u --- NO COMMENTS
F422211 422211u --- NO COMMENTS
F422212 422212u --- NO COMMENTS
F422213 422213u --- NO COMMENTS
F422214 422214u --- NO COMMENTS
F422215 422215u --- NO COMMENTS
F42221 42221u --- NO COMMENTS
F42222 42222u --- NO COMMENTS
F42223 42223u --- NO COMMENTS
F422240 422240u --- NO COMMENTS
F422241 422241u --- NO COMMENTS
F422242 422242u --- NO COMMENTS
F422243 422243u --- NO COMMENTS
F422244 422244u --- NO COMMENTS
F422245 422245u --- NO COMMENTS
F422246 422246u --- NO COMMENTS
F422247 422247u --- NO COMMENTS
F422248 422248u --- NO COMMENTS
F422249 422249u --- NO COMMENTS
F422250 422250u --- NO COMMENTS
F422251 422251u --- NO COMMENTS
F422252 422252u --- NO COMMENTS
F422253 422253u --- NO COMMENTS
F422254 422254u --- NO COMMENTS
F422255 422255u --- NO COMMENTS
F42227 42227u --- NO COMMENTS
F42228 42228u --- NO COMMENTS
F42229 42229u --- NO COMMENTS
F42230 42230u --- NO COMMENTS
F42231 42231u --- NO COMMENTS
F422328 422328u --- NO COMMENTS
F422329 422329u --- NO COMMENTS
F42232 42232u --- NO COMMENTS
F422330 422330u --- NO COMMENTS
F422331 422331u --- NO COMMENTS
F422332 422332u --- NO COMMENTS
F422333 422333u --- NO COMMENTS
F422334 422334u --- NO COMMENTS
F422335 422335u --- NO COMMENTS
F42233 42233u --- NO COMMENTS
F422344 422344u --- NO COMMENTS
F422345 422345u --- NO COMMENTS
F422346 422346u --- NO COMMENTS
F422347 422347u --- NO COMMENTS
F422348 422348u --- NO COMMENTS
F422349 422349u --- NO COMMENTS
F422350 422350u --- NO COMMENTS
F422351 422351u --- NO COMMENTS
F422352 422352u --- NO COMMENTS
F422353 422353u --- NO COMMENTS
F422354 422354u --- NO COMMENTS
F422355 422355u --- NO COMMENTS
F422356 422356u --- NO COMMENTS
F422357 422357u --- NO COMMENTS
F422358 422358u --- NO COMMENTS
F422359 422359u --- NO COMMENTS
F422360 422360u --- NO COMMENTS
F422361 422361u --- NO COMMENTS
F422362 422362u --- NO COMMENTS
F422363 422363u --- NO COMMENTS
F422364 422364u --- NO COMMENTS
F422365 422365u --- NO COMMENTS
F422366 422366u --- NO COMMENTS
F422367 422367u --- NO COMMENTS
F422368 422368u --- NO COMMENTS
F422369 422369u --- NO COMMENTS
F42236 42236u --- NO COMMENTS
F422370 422370u --- NO COMMENTS
F422371 422371u --- NO COMMENTS
F422372 422372u --- NO COMMENTS
F422373 422373u --- NO COMMENTS
F422374 422374u --- NO COMMENTS
F422375 422375u --- NO COMMENTS
F422376 422376u --- NO COMMENTS
F422377 422377u --- NO COMMENTS
F422378 422378u --- NO COMMENTS
F422379 422379u --- NO COMMENTS
F42237 42237u --- NO COMMENTS
F422380 422380u --- NO COMMENTS
F422381 422381u --- NO COMMENTS
F422382 422382u --- NO COMMENTS
F422383 422383u --- NO COMMENTS
F42238 42238u --- NO COMMENTS
F42239 42239u --- NO COMMENTS
F422408 422408u --- NO COMMENTS
F422409 422409u --- NO COMMENTS
F42240 42240u --- NO COMMENTS
F422410 422410u --- NO COMMENTS
F422411 422411u --- NO COMMENTS
F422412 422412u --- NO COMMENTS
F422413 422413u --- NO COMMENTS
F422414 422414u --- NO COMMENTS
F422415 422415u --- NO COMMENTS
F422416 422416u --- NO COMMENTS
F422417 422417u --- NO COMMENTS
F422418 422418u --- NO COMMENTS
F422419 422419u --- NO COMMENTS
F42241 42241u --- NO COMMENTS
F422420 422420u --- NO COMMENTS
F422421 422421u --- NO COMMENTS
F422422 422422u --- NO COMMENTS
F422423 422423u --- NO COMMENTS
F42242 42242u --- NO COMMENTS
F42243 42243u --- NO COMMENTS
F42244 42244u --- NO COMMENTS
F42246 42246u --- NO COMMENTS
F42247 42247u --- NO COMMENTS
F42248 42248u --- NO COMMENTS
F422496 422496u --- NO COMMENTS
F422497 422497u --- NO COMMENTS
F422498 422498u --- NO COMMENTS
F422499 422499u --- NO COMMENTS
F42249 42249u --- NO COMMENTS
F422500 422500u --- NO COMMENTS
F422501 422501u --- NO COMMENTS
F422502 422502u --- NO COMMENTS
F422503 422503u --- NO COMMENTS
F42250 42250u --- NO COMMENTS
F422512 422512u --- NO COMMENTS
F422513 422513u --- NO COMMENTS
F422514 422514u --- NO COMMENTS
F422515 422515u --- NO COMMENTS
F422516 422516u --- NO COMMENTS
F422517 422517u --- NO COMMENTS
F422518 422518u --- NO COMMENTS
F422519 422519u --- NO COMMENTS
F422520 422520u --- NO COMMENTS
F422521 422521u --- NO COMMENTS
F422522 422522u --- NO COMMENTS
F422523 422523u --- NO COMMENTS
F422524 422524u --- NO COMMENTS
F422525 422525u --- NO COMMENTS
F422526 422526u --- NO COMMENTS
F422527 422527u --- NO COMMENTS
F422528 422528u --- NO COMMENTS
F422529 422529u --- NO COMMENTS
F422530 422530u --- NO COMMENTS
F422531 422531u --- NO COMMENTS
F422532 422532u --- NO COMMENTS
F422533 422533u --- NO COMMENTS
F422534 422534u --- NO COMMENTS
F422535 422535u --- NO COMMENTS
F422536 422536u --- NO COMMENTS
F422537 422537u --- NO COMMENTS
F422538 422538u --- NO COMMENTS
F422539 422539u --- NO COMMENTS
F422540 422540u --- NO COMMENTS
F422541 422541u --- NO COMMENTS
F422542 422542u --- NO COMMENTS
F422543 422543u --- NO COMMENTS
F422544 422544u --- NO COMMENTS
F422545 422545u --- NO COMMENTS
F422546 422546u --- NO COMMENTS
F422547 422547u --- NO COMMENTS
F422548 422548u --- NO COMMENTS
F422549 422549u --- NO COMMENTS
F42254 42254u --- NO COMMENTS
F422550 422550u --- NO COMMENTS
F422551 422551u --- NO COMMENTS
F42255 42255u --- NO COMMENTS
F42256 42256u --- NO COMMENTS
F422576 422576u --- NO COMMENTS
F422577 422577u --- NO COMMENTS
F422578 422578u --- NO COMMENTS
F422579 422579u --- NO COMMENTS
F42257 42257u --- NO COMMENTS
F422580 422580u --- NO COMMENTS
F422581 422581u --- NO COMMENTS
F422582 422582u --- NO COMMENTS
F422583 422583u --- NO COMMENTS
F422584 422584u --- NO COMMENTS
F422585 422585u --- NO COMMENTS
F422586 422586u --- NO COMMENTS
F422587 422587u --- NO COMMENTS
F422588 422588u --- NO COMMENTS
F422589 422589u --- NO COMMENTS
F42258 42258u --- NO COMMENTS
F422590 422590u --- NO COMMENTS
F422591 422591u --- NO COMMENTS
F42259 42259u --- NO COMMENTS
F42260 42260u --- NO COMMENTS
F42263 42263u --- NO COMMENTS
F42264 42264u --- NO COMMENTS
F42265 42265u --- NO COMMENTS
F422664 422664u --- NO COMMENTS
F422665 422665u --- NO COMMENTS
F422666 422666u --- NO COMMENTS
F422667 422667u --- NO COMMENTS
F422668 422668u --- NO COMMENTS
F422669 422669u --- NO COMMENTS
F42266 42266u --- NO COMMENTS
F422670 422670u --- NO COMMENTS
F422671 422671u --- NO COMMENTS
F42267 42267u --- NO COMMENTS
F422680 422680u --- NO COMMENTS
F422681 422681u --- NO COMMENTS
F422682 422682u --- NO COMMENTS
F422683 422683u --- NO COMMENTS
F422684 422684u --- NO COMMENTS
F422685 422685u --- NO COMMENTS
F422686 422686u --- NO COMMENTS
F422687 422687u --- NO COMMENTS
F422688 422688u --- NO COMMENTS
F422689 422689u --- NO COMMENTS
F42268 42268u --- NO COMMENTS
F422690 422690u --- NO COMMENTS
F422691 422691u --- NO COMMENTS
F422692 422692u --- NO COMMENTS
F422693 422693u --- NO COMMENTS
F422694 422694u --- NO COMMENTS
F422695 422695u --- NO COMMENTS
F422696 422696u --- NO COMMENTS
F422697 422697u --- NO COMMENTS
F422698 422698u --- NO COMMENTS
F422699 422699u --- NO COMMENTS
F42269 42269u --- NO COMMENTS
F422700 422700u --- NO COMMENTS
F422701 422701u --- NO COMMENTS
F422702 422702u --- NO COMMENTS
F422703 422703u --- NO COMMENTS
F422704 422704u --- NO COMMENTS
F422705 422705u --- NO COMMENTS
F422706 422706u --- NO COMMENTS
F422707 422707u --- NO COMMENTS
F422708 422708u --- NO COMMENTS
F422709 422709u --- NO COMMENTS
F42270 42270u --- NO COMMENTS
F422710 422710u --- NO COMMENTS
F422711 422711u --- NO COMMENTS
F422712 422712u --- NO COMMENTS
F422713 422713u --- NO COMMENTS
F422714 422714u --- NO COMMENTS
F422715 422715u --- NO COMMENTS
F422716 422716u --- NO COMMENTS
F422717 422717u --- NO COMMENTS
F422718 422718u --- NO COMMENTS
F422719 422719u --- NO COMMENTS
F42271 42271u --- NO COMMENTS
F42273 42273u --- NO COMMENTS
F422744 422744u --- NO COMMENTS
F422745 422745u --- NO COMMENTS
F422746 422746u --- NO COMMENTS
F422747 422747u --- NO COMMENTS
F422748 422748u --- NO COMMENTS
F422749 422749u --- NO COMMENTS
F42274 42274u --- NO COMMENTS
F422750 422750u --- NO COMMENTS
F422751 422751u --- NO COMMENTS
F422752 422752u --- NO COMMENTS
F422753 422753u --- NO COMMENTS
F422754 422754u --- NO COMMENTS
F422755 422755u --- NO COMMENTS
F422756 422756u --- NO COMMENTS
F422757 422757u --- NO COMMENTS
F422758 422758u --- NO COMMENTS
F422759 422759u --- NO COMMENTS
F42275 42275u --- NO COMMENTS
F42276 42276u --- NO COMMENTS
F42277 42277u --- NO COMMENTS
F42281 42281u --- NO COMMENTS
F42282 42282u --- NO COMMENTS
F422832 422832u --- NO COMMENTS
F422833 422833u --- NO COMMENTS
F422834 422834u --- NO COMMENTS
F422835 422835u --- NO COMMENTS
F422836 422836u --- NO COMMENTS
F422837 422837u --- NO COMMENTS
F422838 422838u --- NO COMMENTS
F422839 422839u --- NO COMMENTS
F42283 42283u --- NO COMMENTS
F422848 422848u --- NO COMMENTS
F422849 422849u --- NO COMMENTS
F42284 42284u --- NO COMMENTS
F422850 422850u --- NO COMMENTS
F422851 422851u --- NO COMMENTS
F422852 422852u --- NO COMMENTS
F422853 422853u --- NO COMMENTS
F422854 422854u --- NO COMMENTS
F422855 422855u --- NO COMMENTS
F422856 422856u --- NO COMMENTS
F422857 422857u --- NO COMMENTS
F422858 422858u --- NO COMMENTS
F422859 422859u --- NO COMMENTS
F42285 42285u --- NO COMMENTS
F422860 422860u --- NO COMMENTS
F422861 422861u --- NO COMMENTS
F422862 422862u --- NO COMMENTS
F422863 422863u --- NO COMMENTS
F422864 422864u --- NO COMMENTS
F422865 422865u --- NO COMMENTS
F422866 422866u --- NO COMMENTS
F422867 422867u --- NO COMMENTS
F422868 422868u --- NO COMMENTS
F422869 422869u --- NO COMMENTS
F42286 42286u --- NO COMMENTS
F422870 422870u --- NO COMMENTS
F422871 422871u --- NO COMMENTS
F422872 422872u --- NO COMMENTS
F422873 422873u --- NO COMMENTS
F422874 422874u --- NO COMMENTS
F422875 422875u --- NO COMMENTS
F422876 422876u --- NO COMMENTS
F422877 422877u --- NO COMMENTS
F422878 422878u --- NO COMMENTS
F422879 422879u --- NO COMMENTS
F42287 42287u --- NO COMMENTS
F422880 422880u --- NO COMMENTS
F422881 422881u --- NO COMMENTS
F422882 422882u --- NO COMMENTS
F422883 422883u --- NO COMMENTS
F422884 422884u --- NO COMMENTS
F422885 422885u --- NO COMMENTS
F422886 422886u --- NO COMMENTS
F422887 422887u --- NO COMMENTS
F42290 42290u --- NO COMMENTS
F422912 422912u --- NO COMMENTS
F422913 422913u --- NO COMMENTS
F422914 422914u --- NO COMMENTS
F422915 422915u --- NO COMMENTS
F422916 422916u --- NO COMMENTS
F422917 422917u --- NO COMMENTS
F422918 422918u --- NO COMMENTS
F422919 422919u --- NO COMMENTS
F42291 42291u --- NO COMMENTS
F422920 422920u --- NO COMMENTS
F422921 422921u --- NO COMMENTS
F422922 422922u --- NO COMMENTS
F422923 422923u --- NO COMMENTS
F422924 422924u --- NO COMMENTS
F422925 422925u --- NO COMMENTS
F422926 422926u --- NO COMMENTS
F422927 422927u --- NO COMMENTS
F42292 42292u --- NO COMMENTS
F42293 42293u --- NO COMMENTS
F42294 42294u --- NO COMMENTS
F42295 42295u --- NO COMMENTS
F42296 42296u --- NO COMMENTS
F42297 42297u --- NO COMMENTS
F42298 42298u --- NO COMMENTS
F423000 423000u --- NO COMMENTS
F423001 423001u --- NO COMMENTS
F423002 423002u --- NO COMMENTS
F423003 423003u --- NO COMMENTS
F423004 423004u --- NO COMMENTS
F423005 423005u --- NO COMMENTS
F423006 423006u --- NO COMMENTS
F423007 423007u --- NO COMMENTS
F42300 42300u --- NO COMMENTS
F423016 423016u --- NO COMMENTS
F423017 423017u --- NO COMMENTS
F423018 423018u --- NO COMMENTS
F423019 423019u --- NO COMMENTS
F42301 42301u --- NO COMMENTS
F423020 423020u --- NO COMMENTS
F423021 423021u --- NO COMMENTS
F423022 423022u --- NO COMMENTS
F423023 423023u --- NO COMMENTS
F423024 423024u --- NO COMMENTS
F423025 423025u --- NO COMMENTS
F423026 423026u --- NO COMMENTS
F423027 423027u --- NO COMMENTS
F423028 423028u --- NO COMMENTS
F423029 423029u --- NO COMMENTS
F42302 42302u --- NO COMMENTS
F423030 423030u --- NO COMMENTS
F423031 423031u --- NO COMMENTS
F423032 423032u --- NO COMMENTS
F423033 423033u --- NO COMMENTS
F423034 423034u --- NO COMMENTS
F423035 423035u --- NO COMMENTS
F423036 423036u --- NO COMMENTS
F423037 423037u --- NO COMMENTS
F423038 423038u --- NO COMMENTS
F423039 423039u --- NO COMMENTS
F42303 42303u --- NO COMMENTS
F423040 423040u --- NO COMMENTS
F423041 423041u --- NO COMMENTS
F423042 423042u --- NO COMMENTS
F423043 423043u --- NO COMMENTS
F423044 423044u --- NO COMMENTS
F423045 423045u --- NO COMMENTS
F423046 423046u --- NO COMMENTS
F423047 423047u --- NO COMMENTS
F423048 423048u --- NO COMMENTS
F423049 423049u --- NO COMMENTS
F42304 42304u --- NO COMMENTS
F423050 423050u --- NO COMMENTS
F423051 423051u --- NO COMMENTS
F423052 423052u --- NO COMMENTS
F423053 423053u --- NO COMMENTS
F423054 423054u --- NO COMMENTS
F423055 423055u --- NO COMMENTS
F423080 423080u --- NO COMMENTS
F423081 423081u --- NO COMMENTS
F423082 423082u --- NO COMMENTS
F423083 423083u --- NO COMMENTS
F423084 423084u --- NO COMMENTS
F423085 423085u --- NO COMMENTS
F423086 423086u --- NO COMMENTS
F423087 423087u --- NO COMMENTS
F423088 423088u --- NO COMMENTS
F423089 423089u --- NO COMMENTS
F42308 42308u --- NO COMMENTS
F423090 423090u --- NO COMMENTS
F423091 423091u --- NO COMMENTS
F423092 423092u --- NO COMMENTS
F423093 423093u --- NO COMMENTS
F423094 423094u --- NO COMMENTS
F423095 423095u --- NO COMMENTS
F42309 42309u --- NO COMMENTS
F42310 42310u --- NO COMMENTS
F42311 42311u --- NO COMMENTS
F42312 42312u --- NO COMMENTS
F42313 42313u --- NO COMMENTS
F42314 42314u --- NO COMMENTS
F423168 423168u --- NO COMMENTS
F423169 423169u --- NO COMMENTS
F423170 423170u --- NO COMMENTS
F423171 423171u --- NO COMMENTS
F423172 423172u --- NO COMMENTS
F423173 423173u --- NO COMMENTS
F423174 423174u --- NO COMMENTS
F423175 423175u --- NO COMMENTS
F42317 42317u --- NO COMMENTS
F423184 423184u --- NO COMMENTS
F423185 423185u --- NO COMMENTS
F423186 423186u --- NO COMMENTS
F423187 423187u --- NO COMMENTS
F423188 423188u --- NO COMMENTS
F423189 423189u --- NO COMMENTS
F42318 42318u --- NO COMMENTS
F423190 423190u --- NO COMMENTS
F423191 423191u --- NO COMMENTS
F423192 423192u --- NO COMMENTS
F423193 423193u --- NO COMMENTS
F423194 423194u --- NO COMMENTS
F423195 423195u --- NO COMMENTS
F423196 423196u --- NO COMMENTS
F423197 423197u --- NO COMMENTS
F423198 423198u --- NO COMMENTS
F423199 423199u --- NO COMMENTS
F42319 42319u --- NO COMMENTS
F423200 423200u --- NO COMMENTS
F423201 423201u --- NO COMMENTS
F423202 423202u --- NO COMMENTS
F423203 423203u --- NO COMMENTS
F423204 423204u --- NO COMMENTS
F423205 423205u --- NO COMMENTS
F423206 423206u --- NO COMMENTS
F423207 423207u --- NO COMMENTS
F423208 423208u --- NO COMMENTS
F423209 423209u --- NO COMMENTS
F42320 42320u --- NO COMMENTS
F423210 423210u --- NO COMMENTS
F423211 423211u --- NO COMMENTS
F423212 423212u --- NO COMMENTS
F423213 423213u --- NO COMMENTS
F423214 423214u --- NO COMMENTS
F423215 423215u --- NO COMMENTS
F423216 423216u --- NO COMMENTS
F423217 423217u --- NO COMMENTS
F423218 423218u --- NO COMMENTS
F423219 423219u --- NO COMMENTS
F42321 42321u --- NO COMMENTS
F423220 423220u --- NO COMMENTS
F423221 423221u --- NO COMMENTS
F423222 423222u --- NO COMMENTS
F423223 423223u --- NO COMMENTS
F42322 42322u --- NO COMMENTS
F42323 42323u --- NO COMMENTS
F423248 423248u --- NO COMMENTS
F423249 423249u --- NO COMMENTS
F42324 42324u --- NO COMMENTS
F423250 423250u --- NO COMMENTS
F423251 423251u --- NO COMMENTS
F423252 423252u --- NO COMMENTS
F423253 423253u --- NO COMMENTS
F423254 423254u --- NO COMMENTS
F423255 423255u --- NO COMMENTS
F423256 423256u --- NO COMMENTS
F423257 423257u --- NO COMMENTS
F423258 423258u --- NO COMMENTS
F423259 423259u --- NO COMMENTS
F42325 42325u --- NO COMMENTS
F423260 423260u --- NO COMMENTS
F423261 423261u --- NO COMMENTS
F423262 423262u --- NO COMMENTS
F423263 423263u --- NO COMMENTS
F42327 42327u --- NO COMMENTS
F42328 42328u --- NO COMMENTS
F42329 42329u --- NO COMMENTS
F42330 42330u --- NO COMMENTS
F42331 42331u --- NO COMMENTS
F423336 423336u --- NO COMMENTS
F423337 423337u --- NO COMMENTS
F423338 423338u --- NO COMMENTS
F423339 423339u --- NO COMMENTS
F423340 423340u --- NO COMMENTS
F423341 423341u --- NO COMMENTS
F423342 423342u --- NO COMMENTS
F423343 423343u --- NO COMMENTS
F423352 423352u --- NO COMMENTS
F423353 423353u --- NO COMMENTS
F423354 423354u --- NO COMMENTS
F423355 423355u --- NO COMMENTS
F423356 423356u --- NO COMMENTS
F423357 423357u --- NO COMMENTS
F423358 423358u --- NO COMMENTS
F423359 423359u --- NO COMMENTS
F42335 42335u --- NO COMMENTS
F423360 423360u --- NO COMMENTS
F423361 423361u --- NO COMMENTS
F423362 423362u --- NO COMMENTS
F423363 423363u --- NO COMMENTS
F423364 423364u --- NO COMMENTS
F423365 423365u --- NO COMMENTS
F423366 423366u --- NO COMMENTS
F423367 423367u --- NO COMMENTS
F423368 423368u --- NO COMMENTS
F423369 423369u --- NO COMMENTS
F42336 42336u --- NO COMMENTS
F423370 423370u --- NO COMMENTS
F423371 423371u --- NO COMMENTS
F423372 423372u --- NO COMMENTS
F423373 423373u --- NO COMMENTS
F423374 423374u --- NO COMMENTS
F423375 423375u --- NO COMMENTS
F423376 423376u --- NO COMMENTS
F423377 423377u --- NO COMMENTS
F423378 423378u --- NO COMMENTS
F423379 423379u --- NO COMMENTS
F42337 42337u --- NO COMMENTS
F423380 423380u --- NO COMMENTS
F423381 423381u --- NO COMMENTS
F423382 423382u --- NO COMMENTS
F423383 423383u --- NO COMMENTS
F423384 423384u --- NO COMMENTS
F423385 423385u --- NO COMMENTS
F423386 423386u --- NO COMMENTS
F423387 423387u --- NO COMMENTS
F423388 423388u --- NO COMMENTS
F423389 423389u --- NO COMMENTS
F42338 42338u --- NO COMMENTS
F423390 423390u --- NO COMMENTS
F423391 423391u --- NO COMMENTS
F42339 42339u --- NO COMMENTS
F42340 42340u --- NO COMMENTS
F423416 423416u --- NO COMMENTS
F423417 423417u --- NO COMMENTS
F423418 423418u --- NO COMMENTS
F423419 423419u --- NO COMMENTS
F42341 42341u --- NO COMMENTS
F423420 423420u --- NO COMMENTS
F423421 423421u --- NO COMMENTS
F423422 423422u --- NO COMMENTS
F423423 423423u --- NO COMMENTS
F423424 423424u --- NO COMMENTS
F423425 423425u --- NO COMMENTS
F423426 423426u --- NO COMMENTS
F423427 423427u --- NO COMMENTS
F423428 423428u --- NO COMMENTS
F423429 423429u --- NO COMMENTS
F423430 423430u --- NO COMMENTS
F423431 423431u --- NO COMMENTS
F42344 42344u --- NO COMMENTS
F42345 42345u --- NO COMMENTS
F42346 42346u --- NO COMMENTS
F42347 42347u --- NO COMMENTS
F42348 42348u --- NO COMMENTS
F42349 42349u --- NO COMMENTS
F423504 423504u --- NO COMMENTS
F423505 423505u --- NO COMMENTS
F423506 423506u --- NO COMMENTS
F423507 423507u --- NO COMMENTS
F423508 423508u --- NO COMMENTS
F423509 423509u --- NO COMMENTS
F42350 42350u --- NO COMMENTS
F423510 423510u --- NO COMMENTS
F423511 423511u --- NO COMMENTS
F42351 42351u --- NO COMMENTS
F423520 423520u --- NO COMMENTS
F423521 423521u --- NO COMMENTS
F423522 423522u --- NO COMMENTS
F423523 423523u --- NO COMMENTS
F423524 423524u --- NO COMMENTS
F423525 423525u --- NO COMMENTS
F423526 423526u --- NO COMMENTS
F423527 423527u --- NO COMMENTS
F423528 423528u --- NO COMMENTS
F423529 423529u --- NO COMMENTS
F42352 42352u --- NO COMMENTS
F423530 423530u --- NO COMMENTS
F423531 423531u --- NO COMMENTS
F423532 423532u --- NO COMMENTS
F423533 423533u --- NO COMMENTS
F423534 423534u --- NO COMMENTS
F423535 423535u --- NO COMMENTS
F423536 423536u --- NO COMMENTS
F423537 423537u --- NO COMMENTS
F423538 423538u --- NO COMMENTS
F423539 423539u --- NO COMMENTS
F423540 423540u --- NO COMMENTS
F423541 423541u --- NO COMMENTS
F423542 423542u --- NO COMMENTS
F423543 423543u --- NO COMMENTS
F423544 423544u --- NO COMMENTS
F423545 423545u --- NO COMMENTS
F423546 423546u --- NO COMMENTS
F423547 423547u --- NO COMMENTS
F423548 423548u --- NO COMMENTS
F423549 423549u --- NO COMMENTS
F42354 42354u --- NO COMMENTS
F423550 423550u --- NO COMMENTS
F423551 423551u --- NO COMMENTS
F423552 423552u --- NO COMMENTS
F423553 423553u --- NO COMMENTS
F423554 423554u --- NO COMMENTS
F423555 423555u --- NO COMMENTS
F423556 423556u --- NO COMMENTS
F423557 423557u --- NO COMMENTS
F423558 423558u --- NO COMMENTS
F423559 423559u --- NO COMMENTS
F42355 42355u --- NO COMMENTS
F42356 42356u --- NO COMMENTS
F42357 42357u --- NO COMMENTS
F423584 423584u --- NO COMMENTS
F423585 423585u --- NO COMMENTS
F423586 423586u --- NO COMMENTS
F423587 423587u --- NO COMMENTS
F423588 423588u --- NO COMMENTS
F423589 423589u --- NO COMMENTS
F42358 42358u --- NO COMMENTS
F423590 423590u --- NO COMMENTS
F423591 423591u --- NO COMMENTS
F423592 423592u --- NO COMMENTS
F423593 423593u --- NO COMMENTS
F423594 423594u --- NO COMMENTS
F423595 423595u --- NO COMMENTS
F423596 423596u --- NO COMMENTS
F423597 423597u --- NO COMMENTS
F423598 423598u --- NO COMMENTS
F423599 423599u --- NO COMMENTS
F42362 42362u --- NO COMMENTS
F42363 42363u --- NO COMMENTS
F42364 42364u --- NO COMMENTS
F42365 42365u --- NO COMMENTS
F42366 42366u --- NO COMMENTS
F423672 423672u --- NO COMMENTS
F423673 423673u --- NO COMMENTS
F423674 423674u --- NO COMMENTS
F423675 423675u --- NO COMMENTS
F423676 423676u --- NO COMMENTS
F423677 423677u --- NO COMMENTS
F423678 423678u --- NO COMMENTS
F423679 423679u --- NO COMMENTS
F42367 42367u --- NO COMMENTS
F423688 423688u --- NO COMMENTS
F423689 423689u --- NO COMMENTS
F42368 42368u --- NO COMMENTS
F423690 423690u --- NO COMMENTS
F423691 423691u --- NO COMMENTS
F423692 423692u --- NO COMMENTS
F423693 423693u --- NO COMMENTS
F423694 423694u --- NO COMMENTS
F423695 423695u --- NO COMMENTS
F423696 423696u --- NO COMMENTS
F423697 423697u --- NO COMMENTS
F423698 423698u --- NO COMMENTS
F423699 423699u --- NO COMMENTS
F423700 423700u --- NO COMMENTS
F423701 423701u --- NO COMMENTS
F423702 423702u --- NO COMMENTS
F423703 423703u --- NO COMMENTS
F423704 423704u --- NO COMMENTS
F423705 423705u --- NO COMMENTS
F423706 423706u --- NO COMMENTS
F423707 423707u --- NO COMMENTS
F423708 423708u --- NO COMMENTS
F423709 423709u --- NO COMMENTS
F423710 423710u --- NO COMMENTS
F423711 423711u --- NO COMMENTS
F423712 423712u --- NO COMMENTS
F423713 423713u --- NO COMMENTS
F423714 423714u --- NO COMMENTS
F423715 423715u --- NO COMMENTS
F423716 423716u --- NO COMMENTS
F423717 423717u --- NO COMMENTS
F423718 423718u --- NO COMMENTS
F423719 423719u --- NO COMMENTS
F42371 42371u --- NO COMMENTS
F423720 423720u --- NO COMMENTS
F423721 423721u --- NO COMMENTS
F423722 423722u --- NO COMMENTS
F423723 423723u --- NO COMMENTS
F423724 423724u --- NO COMMENTS
F423725 423725u --- NO COMMENTS
F423726 423726u --- NO COMMENTS
F423727 423727u --- NO COMMENTS
F42372 42372u --- NO COMMENTS
F42373 42373u --- NO COMMENTS
F42374 42374u --- NO COMMENTS
F423752 423752u --- NO COMMENTS
F423753 423753u --- NO COMMENTS
F423754 423754u --- NO COMMENTS
F423755 423755u --- NO COMMENTS
F423756 423756u --- NO COMMENTS
F423757 423757u --- NO COMMENTS
F423758 423758u --- NO COMMENTS
F423759 423759u --- NO COMMENTS
F42375 42375u --- NO COMMENTS
F423760 423760u --- NO COMMENTS
F423761 423761u --- NO COMMENTS
F423762 423762u --- NO COMMENTS
F423763 423763u --- NO COMMENTS
F423764 423764u --- NO COMMENTS
F423765 423765u --- NO COMMENTS
F423766 423766u --- NO COMMENTS
F423767 423767u --- NO COMMENTS
F42376 42376u --- NO COMMENTS
F42377 42377u --- NO COMMENTS
F42378 42378u --- NO COMMENTS
F42379 42379u --- NO COMMENTS
F42381 42381u --- NO COMMENTS
F42382 42382u --- NO COMMENTS
F42383 42383u --- NO COMMENTS
F423840 423840u --- NO COMMENTS
F423841 423841u --- NO COMMENTS
F423842 423842u --- NO COMMENTS
F423843 423843u --- NO COMMENTS
F423844 423844u --- NO COMMENTS
F423845 423845u --- NO COMMENTS
F423846 423846u --- NO COMMENTS
F423847 423847u --- NO COMMENTS
F42384 42384u --- NO COMMENTS
F423856 423856u --- NO COMMENTS
F423857 423857u --- NO COMMENTS
F423858 423858u --- NO COMMENTS
F423859 423859u --- NO COMMENTS
F42385 42385u --- NO COMMENTS
F423860 423860u --- NO COMMENTS
F423861 423861u --- NO COMMENTS
F423862 423862u --- NO COMMENTS
F423863 423863u --- NO COMMENTS
F423864 423864u --- NO COMMENTS
F423865 423865u --- NO COMMENTS
F423866 423866u --- NO COMMENTS
F423867 423867u --- NO COMMENTS
F423868 423868u --- NO COMMENTS
F423869 423869u --- NO COMMENTS
F423870 423870u --- NO COMMENTS
F423871 423871u --- NO COMMENTS
F423872 423872u --- NO COMMENTS
F423873 423873u --- NO COMMENTS
F423874 423874u --- NO COMMENTS
F423875 423875u --- NO COMMENTS
F423876 423876u --- NO COMMENTS
F423877 423877u --- NO COMMENTS
F423878 423878u --- NO COMMENTS
F423879 423879u --- NO COMMENTS
F423880 423880u --- NO COMMENTS
F423881 423881u --- NO COMMENTS
F423882 423882u --- NO COMMENTS
F423883 423883u --- NO COMMENTS
F423884 423884u --- NO COMMENTS
F423885 423885u --- NO COMMENTS
F423886 423886u --- NO COMMENTS
F423887 423887u --- NO COMMENTS
F423888 423888u --- NO COMMENTS
F423889 423889u --- NO COMMENTS
F423890 423890u --- NO COMMENTS
F423891 423891u --- NO COMMENTS
F423892 423892u --- NO COMMENTS
F423893 423893u --- NO COMMENTS
F423894 423894u --- NO COMMENTS
F423895 423895u --- NO COMMENTS
F42389 42389u --- NO COMMENTS
F42390 42390u --- NO COMMENTS
F42391 42391u --- NO COMMENTS
F423920 423920u --- NO COMMENTS
F423921 423921u --- NO COMMENTS
F423922 423922u --- NO COMMENTS
F423923 423923u --- NO COMMENTS
F423924 423924u --- NO COMMENTS
F423925 423925u --- NO COMMENTS
F423926 423926u --- NO COMMENTS
F423927 423927u --- NO COMMENTS
F423928 423928u --- NO COMMENTS
F423929 423929u --- NO COMMENTS
F42392 42392u --- NO COMMENTS
F423930 423930u --- NO COMMENTS
F423931 423931u --- NO COMMENTS
F423932 423932u --- NO COMMENTS
F423933 423933u --- NO COMMENTS
F423934 423934u --- NO COMMENTS
F423935 423935u --- NO COMMENTS
F42393 42393u --- NO COMMENTS
F42394 42394u --- NO COMMENTS
F42395 42395u --- NO COMMENTS
F42398 42398u --- NO COMMENTS
F42399 42399u --- NO COMMENTS
F424008 424008u --- NO COMMENTS
F424009 424009u --- NO COMMENTS
F42400 42400u --- NO COMMENTS
F424010 424010u --- NO COMMENTS
F424011 424011u --- NO COMMENTS
F424012 424012u --- NO COMMENTS
F424013 424013u --- NO COMMENTS
F424014 424014u --- NO COMMENTS
F424015 424015u --- NO COMMENTS
F42401 42401u --- NO COMMENTS
F424024 424024u --- NO COMMENTS
F424025 424025u --- NO COMMENTS
F424026 424026u --- NO COMMENTS
F424027 424027u --- NO COMMENTS
F424028 424028u --- NO COMMENTS
F424029 424029u --- NO COMMENTS
F42402 42402u --- NO COMMENTS
F424030 424030u --- NO COMMENTS
F424031 424031u --- NO COMMENTS
F424032 424032u --- NO COMMENTS
F424033 424033u --- NO COMMENTS
F424034 424034u --- NO COMMENTS
F424035 424035u --- NO COMMENTS
F424036 424036u --- NO COMMENTS
F424037 424037u --- NO COMMENTS
F424038 424038u --- NO COMMENTS
F424039 424039u --- NO COMMENTS
F42403 42403u --- NO COMMENTS
F424040 424040u --- NO COMMENTS
F424041 424041u --- NO COMMENTS
F424042 424042u --- NO COMMENTS
F424043 424043u --- NO COMMENTS
F424044 424044u --- NO COMMENTS
F424045 424045u --- NO COMMENTS
F424046 424046u --- NO COMMENTS
F424047 424047u --- NO COMMENTS
F424048 424048u --- NO COMMENTS
F424049 424049u --- NO COMMENTS
F42404 42404u --- NO COMMENTS
F424050 424050u --- NO COMMENTS
F424051 424051u --- NO COMMENTS
F424052 424052u --- NO COMMENTS
F424053 424053u --- NO COMMENTS
F424054 424054u --- NO COMMENTS
F424055 424055u --- NO COMMENTS
F424056 424056u --- NO COMMENTS
F424057 424057u --- NO COMMENTS
F424058 424058u --- NO COMMENTS
F424059 424059u --- NO COMMENTS
F42405 42405u --- NO COMMENTS
F424060 424060u --- NO COMMENTS
F424061 424061u --- NO COMMENTS
F424062 424062u --- NO COMMENTS
F424063 424063u --- NO COMMENTS
F42406 42406u --- NO COMMENTS
F424088 424088u --- NO COMMENTS
F424089 424089u --- NO COMMENTS
F42408 42408u --- NO COMMENTS
F424090 424090u --- NO COMMENTS
F424091 424091u --- NO COMMENTS
F424092 424092u --- NO COMMENTS
F424093 424093u --- NO COMMENTS
F424094 424094u --- NO COMMENTS
F424095 424095u --- NO COMMENTS
F424096 424096u --- NO COMMENTS
F424097 424097u --- NO COMMENTS
F424098 424098u --- NO COMMENTS
F424099 424099u --- NO COMMENTS
F42409 42409u --- NO COMMENTS
F424100 424100u --- NO COMMENTS
F424101 424101u --- NO COMMENTS
F424102 424102u --- NO COMMENTS
F424103 424103u --- NO COMMENTS
F42410 42410u --- NO COMMENTS
F42411 42411u --- NO COMMENTS
F42412 42412u --- NO COMMENTS
F42416 42416u --- NO COMMENTS
F424176 424176u --- NO COMMENTS
F424177 424177u --- NO COMMENTS
F424178 424178u --- NO COMMENTS
F424179 424179u --- NO COMMENTS
F42417 42417u --- NO COMMENTS
F424180 424180u --- NO COMMENTS
F424181 424181u --- NO COMMENTS
F424182 424182u --- NO COMMENTS
F424183 424183u --- NO COMMENTS
F42418 42418u --- NO COMMENTS
F424192 424192u --- NO COMMENTS
F424193 424193u --- NO COMMENTS
F424194 424194u --- NO COMMENTS
F424195 424195u --- NO COMMENTS
F424196 424196u --- NO COMMENTS
F424197 424197u --- NO COMMENTS
F424198 424198u --- NO COMMENTS
F424199 424199u --- NO COMMENTS
F42419 42419u --- NO COMMENTS
F424200 424200u --- NO COMMENTS
F424201 424201u --- NO COMMENTS
F424202 424202u --- NO COMMENTS
F424203 424203u --- NO COMMENTS
F424204 424204u --- NO COMMENTS
F424205 424205u --- NO COMMENTS
F424206 424206u --- NO COMMENTS
F424207 424207u --- NO COMMENTS
F424208 424208u --- NO COMMENTS
F424209 424209u --- NO COMMENTS
F42420 42420u --- NO COMMENTS
F424210 424210u --- NO COMMENTS
F424211 424211u --- NO COMMENTS
F424212 424212u --- NO COMMENTS
F424213 424213u --- NO COMMENTS
F424214 424214u --- NO COMMENTS
F424215 424215u --- NO COMMENTS
F424216 424216u --- NO COMMENTS
F424217 424217u --- NO COMMENTS
F424218 424218u --- NO COMMENTS
F424219 424219u --- NO COMMENTS
F42421 42421u --- NO COMMENTS
F424220 424220u --- NO COMMENTS
F424221 424221u --- NO COMMENTS
F424222 424222u --- NO COMMENTS
F424223 424223u --- NO COMMENTS
F424224 424224u --- NO COMMENTS
F424225 424225u --- NO COMMENTS
F424226 424226u --- NO COMMENTS
F424227 424227u --- NO COMMENTS
F424228 424228u --- NO COMMENTS
F424229 424229u --- NO COMMENTS
F42422 42422u --- NO COMMENTS
F424230 424230u --- NO COMMENTS
F424231 424231u --- NO COMMENTS
F424256 424256u --- NO COMMENTS
F424257 424257u --- NO COMMENTS
F424258 424258u --- NO COMMENTS
F424259 424259u --- NO COMMENTS
F42425 42425u --- NO COMMENTS
F424260 424260u --- NO COMMENTS
F424261 424261u --- NO COMMENTS
F424262 424262u --- NO COMMENTS
F424263 424263u --- NO COMMENTS
F424264 424264u --- NO COMMENTS
F424265 424265u --- NO COMMENTS
F424266 424266u --- NO COMMENTS
F424267 424267u --- NO COMMENTS
F424268 424268u --- NO COMMENTS
F424269 424269u --- NO COMMENTS
F42426 42426u --- NO COMMENTS
F424270 424270u --- NO COMMENTS
F424271 424271u --- NO COMMENTS
F42427 42427u --- NO COMMENTS
F42428 42428u --- NO COMMENTS
F42429 42429u --- NO COMMENTS
F42430 42430u --- NO COMMENTS
F42431 42431u --- NO COMMENTS
F42432 42432u --- NO COMMENTS
F42433 42433u --- NO COMMENTS
F424344 424344u --- NO COMMENTS
F424345 424345u --- NO COMMENTS
F424346 424346u --- NO COMMENTS
F424347 424347u --- NO COMMENTS
F424348 424348u --- NO COMMENTS
F424349 424349u --- NO COMMENTS
F424350 424350u --- NO COMMENTS
F424351 424351u --- NO COMMENTS
F42435 42435u --- NO COMMENTS
F424360 424360u --- NO COMMENTS
F424361 424361u --- NO COMMENTS
F424362 424362u --- NO COMMENTS
F424363 424363u --- NO COMMENTS
F424364 424364u --- NO COMMENTS
F424365 424365u --- NO COMMENTS
F424366 424366u --- NO COMMENTS
F424367 424367u --- NO COMMENTS
F424368 424368u --- NO COMMENTS
F424369 424369u --- NO COMMENTS
F42436 42436u --- NO COMMENTS
F424370 424370u --- NO COMMENTS
F424371 424371u --- NO COMMENTS
F424372 424372u --- NO COMMENTS
F424373 424373u --- NO COMMENTS
F424374 424374u --- NO COMMENTS
F424375 424375u --- NO COMMENTS
F424376 424376u --- NO COMMENTS
F424377 424377u --- NO COMMENTS
F424378 424378u --- NO COMMENTS
F424379 424379u --- NO COMMENTS
F42437 42437u --- NO COMMENTS
F424380 424380u --- NO COMMENTS
F424381 424381u --- NO COMMENTS
F424382 424382u --- NO COMMENTS
F424383 424383u --- NO COMMENTS
F424384 424384u --- NO COMMENTS
F424385 424385u --- NO COMMENTS
F424386 424386u --- NO COMMENTS
F424387 424387u --- NO COMMENTS
F424388 424388u --- NO COMMENTS
F424389 424389u --- NO COMMENTS
F42438 42438u --- NO COMMENTS
F424390 424390u --- NO COMMENTS
F424391 424391u --- NO COMMENTS
F424392 424392u --- NO COMMENTS
F424393 424393u --- NO COMMENTS
F424394 424394u --- NO COMMENTS
F424395 424395u --- NO COMMENTS
F424396 424396u --- NO COMMENTS
F424397 424397u --- NO COMMENTS
F424398 424398u --- NO COMMENTS
F424399 424399u --- NO COMMENTS
F42439 42439u --- NO COMMENTS
F424424 424424u --- NO COMMENTS
F424425 424425u --- NO COMMENTS
F424426 424426u --- NO COMMENTS
F424427 424427u --- NO COMMENTS
F424428 424428u --- NO COMMENTS
F424429 424429u --- NO COMMENTS
F424430 424430u --- NO COMMENTS
F424431 424431u --- NO COMMENTS
F424432 424432u --- NO COMMENTS
F424433 424433u --- NO COMMENTS
F424434 424434u --- NO COMMENTS
F424435 424435u --- NO COMMENTS
F424436 424436u --- NO COMMENTS
F424437 424437u --- NO COMMENTS
F424438 424438u --- NO COMMENTS
F424439 424439u --- NO COMMENTS
F42443 42443u --- NO COMMENTS
F42444 42444u --- NO COMMENTS
F42445 42445u --- NO COMMENTS
F42446 42446u --- NO COMMENTS
F42447 42447u --- NO COMMENTS
F42448 42448u --- NO COMMENTS
F42449 42449u --- NO COMMENTS
F424512 424512u --- NO COMMENTS
F424513 424513u --- NO COMMENTS
F424514 424514u --- NO COMMENTS
F424515 424515u --- NO COMMENTS
F424516 424516u --- NO COMMENTS
F424517 424517u --- NO COMMENTS
F424518 424518u --- NO COMMENTS
F424519 424519u --- NO COMMENTS
F424528 424528u --- NO COMMENTS
F424529 424529u --- NO COMMENTS
F42452 42452u --- NO COMMENTS
F424530 424530u --- NO COMMENTS
F424531 424531u --- NO COMMENTS
F424532 424532u --- NO COMMENTS
F424533 424533u --- NO COMMENTS
F424534 424534u --- NO COMMENTS
F424535 424535u --- NO COMMENTS
F424536 424536u --- NO COMMENTS
F424537 424537u --- NO COMMENTS
F424538 424538u --- NO COMMENTS
F424539 424539u --- NO COMMENTS
F42453 42453u --- NO COMMENTS
F424540 424540u --- NO COMMENTS
F424541 424541u --- NO COMMENTS
F424542 424542u --- NO COMMENTS
F424543 424543u --- NO COMMENTS
F424544 424544u --- NO COMMENTS
F424545 424545u --- NO COMMENTS
F424546 424546u --- NO COMMENTS
F424547 424547u --- NO COMMENTS
F424548 424548u --- NO COMMENTS
F424549 424549u --- NO COMMENTS
F42454 42454u --- NO COMMENTS
F424550 424550u --- NO COMMENTS
F424551 424551u --- NO COMMENTS
F424552 424552u --- NO COMMENTS
F424553 424553u --- NO COMMENTS
F424554 424554u --- NO COMMENTS
F424555 424555u --- NO COMMENTS
F424556 424556u --- NO COMMENTS
F424557 424557u --- NO COMMENTS
F424558 424558u --- NO COMMENTS
F424559 424559u --- NO COMMENTS
F424560 424560u --- NO COMMENTS
F424561 424561u --- NO COMMENTS
F424562 424562u --- NO COMMENTS
F424563 424563u --- NO COMMENTS
F424564 424564u --- NO COMMENTS
F424565 424565u --- NO COMMENTS
F424566 424566u --- NO COMMENTS
F424567 424567u --- NO COMMENTS
F42456 42456u --- NO COMMENTS
F42457 42457u --- NO COMMENTS
F42458 42458u --- NO COMMENTS
F424592 424592u --- NO COMMENTS
F424593 424593u --- NO COMMENTS
F424594 424594u --- NO COMMENTS
F424595 424595u --- NO COMMENTS
F424596 424596u --- NO COMMENTS
F424597 424597u --- NO COMMENTS
F424598 424598u --- NO COMMENTS
F424599 424599u --- NO COMMENTS
F42459 42459u --- NO COMMENTS
F424600 424600u --- NO COMMENTS
F424601 424601u --- NO COMMENTS
F424602 424602u --- NO COMMENTS
F424603 424603u --- NO COMMENTS
F424604 424604u --- NO COMMENTS
F424605 424605u --- NO COMMENTS
F424606 424606u --- NO COMMENTS
F424607 424607u --- NO COMMENTS
F42460 42460u --- NO COMMENTS
F42464 42464u --- NO COMMENTS
F42465 42465u --- NO COMMENTS
F42466 42466u --- NO COMMENTS
F42467 42467u --- NO COMMENTS
F424680 424680u --- NO COMMENTS
F424681 424681u --- NO COMMENTS
F424682 424682u --- NO COMMENTS
F424683 424683u --- NO COMMENTS
F424684 424684u --- NO COMMENTS
F424685 424685u --- NO COMMENTS
F424686 424686u --- NO COMMENTS
F424687 424687u --- NO COMMENTS
F42468 42468u --- NO COMMENTS
F424696 424696u --- NO COMMENTS
F424697 424697u --- NO COMMENTS
F424698 424698u --- NO COMMENTS
F424699 424699u --- NO COMMENTS
F42469 42469u --- NO COMMENTS
F424700 424700u --- NO COMMENTS
F424701 424701u --- NO COMMENTS
F424702 424702u --- NO COMMENTS
F424703 424703u --- NO COMMENTS
F424704 424704u --- NO COMMENTS
F424705 424705u --- NO COMMENTS
F424706 424706u --- NO COMMENTS
F424707 424707u --- NO COMMENTS
F424708 424708u --- NO COMMENTS
F424709 424709u --- NO COMMENTS
F42470 42470u --- NO COMMENTS
F424710 424710u --- NO COMMENTS
F424711 424711u --- NO COMMENTS
F424712 424712u --- NO COMMENTS
F424713 424713u --- NO COMMENTS
F424714 424714u --- NO COMMENTS
F424715 424715u --- NO COMMENTS
F424716 424716u --- NO COMMENTS
F424717 424717u --- NO COMMENTS
F424718 424718u --- NO COMMENTS
F424719 424719u --- NO COMMENTS
F424720 424720u --- NO COMMENTS
F424721 424721u --- NO COMMENTS
F424722 424722u --- NO COMMENTS
F424723 424723u --- NO COMMENTS
F424724 424724u --- NO COMMENTS
F424725 424725u --- NO COMMENTS
F424726 424726u --- NO COMMENTS
F424727 424727u --- NO COMMENTS
F424728 424728u --- NO COMMENTS
F424729 424729u --- NO COMMENTS
F424730 424730u --- NO COMMENTS
F424731 424731u --- NO COMMENTS
F424732 424732u --- NO COMMENTS
F424733 424733u --- NO COMMENTS
F424734 424734u --- NO COMMENTS
F424735 424735u --- NO COMMENTS
F42473 42473u --- NO COMMENTS
F42474 42474u --- NO COMMENTS
F42475 42475u --- NO COMMENTS
F424760 424760u --- NO COMMENTS
F424761 424761u --- NO COMMENTS
F424762 424762u --- NO COMMENTS
F424763 424763u --- NO COMMENTS
F424764 424764u --- NO COMMENTS
F424765 424765u --- NO COMMENTS
F424766 424766u --- NO COMMENTS
F424767 424767u --- NO COMMENTS
F424768 424768u --- NO COMMENTS
F424769 424769u --- NO COMMENTS
F42476 42476u --- NO COMMENTS
F424770 424770u --- NO COMMENTS
F424771 424771u --- NO COMMENTS
F424772 424772u --- NO COMMENTS
F424773 424773u --- NO COMMENTS
F424774 424774u --- NO COMMENTS
F424775 424775u --- NO COMMENTS
F42480 42480u --- NO COMMENTS
F42481 42481u --- NO COMMENTS
F42482 42482u --- NO COMMENTS
F42483 42483u --- NO COMMENTS
F424848 424848u --- NO COMMENTS
F424849 424849u --- NO COMMENTS
F424850 424850u --- NO COMMENTS
F424851 424851u --- NO COMMENTS
F424852 424852u --- NO COMMENTS
F424853 424853u --- NO COMMENTS
F424854 424854u --- NO COMMENTS
F424855 424855u --- NO COMMENTS
F424864 424864u --- NO COMMENTS
F424865 424865u --- NO COMMENTS
F424866 424866u --- NO COMMENTS
F424867 424867u --- NO COMMENTS
F424868 424868u --- NO COMMENTS
F424869 424869u --- NO COMMENTS
F42486 42486u --- NO COMMENTS
F424870 424870u --- NO COMMENTS
F424871 424871u --- NO COMMENTS
F424872 424872u --- NO COMMENTS
F424873 424873u --- NO COMMENTS
F424874 424874u --- NO COMMENTS
F424875 424875u --- NO COMMENTS
F424876 424876u --- NO COMMENTS
F424877 424877u --- NO COMMENTS
F424878 424878u --- NO COMMENTS
F424879 424879u --- NO COMMENTS
F42487 42487u --- NO COMMENTS
F424880 424880u --- NO COMMENTS
F424881 424881u --- NO COMMENTS
F424882 424882u --- NO COMMENTS
F424883 424883u --- NO COMMENTS
F424884 424884u --- NO COMMENTS
F424885 424885u --- NO COMMENTS
F424886 424886u --- NO COMMENTS
F424887 424887u --- NO COMMENTS
F424888 424888u --- NO COMMENTS
F424889 424889u --- NO COMMENTS
F42488 42488u --- NO COMMENTS
F424890 424890u --- NO COMMENTS
F424891 424891u --- NO COMMENTS
F424892 424892u --- NO COMMENTS
F424893 424893u --- NO COMMENTS
F424894 424894u --- NO COMMENTS
F424895 424895u --- NO COMMENTS
F424896 424896u --- NO COMMENTS
F424897 424897u --- NO COMMENTS
F424898 424898u --- NO COMMENTS
F424899 424899u --- NO COMMENTS
F42489 42489u --- NO COMMENTS
F424900 424900u --- NO COMMENTS
F424901 424901u --- NO COMMENTS
F424902 424902u --- NO COMMENTS
F424903 424903u --- NO COMMENTS
F42490 42490u --- NO COMMENTS
F42491 42491u --- NO COMMENTS
F424928 424928u --- NO COMMENTS
F424929 424929u --- NO COMMENTS
F42492 42492u --- NO COMMENTS
F424930 424930u --- NO COMMENTS
F424931 424931u --- NO COMMENTS
F424932 424932u --- NO COMMENTS
F424933 424933u --- NO COMMENTS
F424934 424934u --- NO COMMENTS
F424935 424935u --- NO COMMENTS
F424936 424936u --- NO COMMENTS
F424937 424937u --- NO COMMENTS
F424938 424938u --- NO COMMENTS
F424939 424939u --- NO COMMENTS
F42493 42493u --- NO COMMENTS
F424940 424940u --- NO COMMENTS
F424941 424941u --- NO COMMENTS
F424942 424942u --- NO COMMENTS
F424943 424943u --- NO COMMENTS
F42494 42494u --- NO COMMENTS
F42496 42496u --- NO COMMENTS
F42497 42497u --- NO COMMENTS
F42498 42498u --- NO COMMENTS
F42499 42499u --- NO COMMENTS
F42500 42500u --- NO COMMENTS
F425016 425016u --- NO COMMENTS
F425017 425017u --- NO COMMENTS
F425018 425018u --- NO COMMENTS
F425019 425019u --- NO COMMENTS
F425020 425020u --- NO COMMENTS
F425021 425021u --- NO COMMENTS
F425022 425022u --- NO COMMENTS
F425023 425023u --- NO COMMENTS
F425032 425032u --- NO COMMENTS
F425033 425033u --- NO COMMENTS
F425034 425034u --- NO COMMENTS
F425035 425035u --- NO COMMENTS
F425036 425036u --- NO COMMENTS
F425037 425037u --- NO COMMENTS
F425038 425038u --- NO COMMENTS
F425039 425039u --- NO COMMENTS
F425040 425040u --- NO COMMENTS
F425041 425041u --- NO COMMENTS
F425042 425042u --- NO COMMENTS
F425043 425043u --- NO COMMENTS
F425044 425044u --- NO COMMENTS
F425045 425045u --- NO COMMENTS
F425046 425046u --- NO COMMENTS
F425047 425047u --- NO COMMENTS
F425048 425048u --- NO COMMENTS
F425049 425049u --- NO COMMENTS
F42504 42504u --- NO COMMENTS
F425050 425050u --- NO COMMENTS
F425051 425051u --- NO COMMENTS
F425052 425052u --- NO COMMENTS
F425053 425053u --- NO COMMENTS
F425054 425054u --- NO COMMENTS
F425055 425055u --- NO COMMENTS
F425056 425056u --- NO COMMENTS
F425057 425057u --- NO COMMENTS
F425058 425058u --- NO COMMENTS
F425059 425059u --- NO COMMENTS
F42505 42505u --- NO COMMENTS
F425060 425060u --- NO COMMENTS
F425061 425061u --- NO COMMENTS
F425062 425062u --- NO COMMENTS
F425063 425063u --- NO COMMENTS
F425064 425064u --- NO COMMENTS
F425065 425065u --- NO COMMENTS
F425066 425066u --- NO COMMENTS
F425067 425067u --- NO COMMENTS
F425068 425068u --- NO COMMENTS
F425069 425069u --- NO COMMENTS
F42506 42506u --- NO COMMENTS
F425070 425070u --- NO COMMENTS
F425071 425071u --- NO COMMENTS
F42507 42507u --- NO COMMENTS
F42508 42508u --- NO COMMENTS
F425096 425096u --- NO COMMENTS
F425097 425097u --- NO COMMENTS
F425098 425098u --- NO COMMENTS
F425099 425099u --- NO COMMENTS
F42509 42509u --- NO COMMENTS
F425100 425100u --- NO COMMENTS
F425101 425101u --- NO COMMENTS
F425102 425102u --- NO COMMENTS
F425103 425103u --- NO COMMENTS
F425104 425104u --- NO COMMENTS
F425105 425105u --- NO COMMENTS
F425106 425106u --- NO COMMENTS
F425107 425107u --- NO COMMENTS
F425108 425108u --- NO COMMENTS
F425109 425109u --- NO COMMENTS
F42510 42510u --- NO COMMENTS
F425110 425110u --- NO COMMENTS
F425111 425111u --- NO COMMENTS
F42513 42513u --- NO COMMENTS
F42514 42514u --- NO COMMENTS
F42515 42515u --- NO COMMENTS
F42517 42517u --- NO COMMENTS
F425184 425184u --- NO COMMENTS
F425185 425185u --- NO COMMENTS
F425186 425186u --- NO COMMENTS
F425187 425187u --- NO COMMENTS
F425188 425188u --- NO COMMENTS
F425189 425189u --- NO COMMENTS
F42518 42518u --- NO COMMENTS
F425190 425190u --- NO COMMENTS
F425191 425191u --- NO COMMENTS
F42519 42519u --- NO COMMENTS
F425200 425200u --- NO COMMENTS
F425201 425201u --- NO COMMENTS
F425202 425202u --- NO COMMENTS
F425203 425203u --- NO COMMENTS
F425204 425204u --- NO COMMENTS
F425205 425205u --- NO COMMENTS
F425206 425206u --- NO COMMENTS
F425207 425207u --- NO COMMENTS
F425208 425208u --- NO COMMENTS
F425209 425209u --- NO COMMENTS
F42520 42520u --- NO COMMENTS
F425210 425210u --- NO COMMENTS
F425211 425211u --- NO COMMENTS
F425212 425212u --- NO COMMENTS
F425213 425213u --- NO COMMENTS
F425214 425214u --- NO COMMENTS
F425215 425215u --- NO COMMENTS
F425216 425216u --- NO COMMENTS
F425217 425217u --- NO COMMENTS
F425218 425218u --- NO COMMENTS
F425219 425219u --- NO COMMENTS
F42521 42521u --- NO COMMENTS
F425220 425220u --- NO COMMENTS
F425221 425221u --- NO COMMENTS
F425222 425222u --- NO COMMENTS
F425223 425223u --- NO COMMENTS
F425224 425224u --- NO COMMENTS
F425225 425225u --- NO COMMENTS
F425226 425226u --- NO COMMENTS
F425227 425227u --- NO COMMENTS
F425228 425228u --- NO COMMENTS
F425229 425229u --- NO COMMENTS
F425230 425230u --- NO COMMENTS
F425231 425231u --- NO COMMENTS
F425232 425232u --- NO COMMENTS
F425233 425233u --- NO COMMENTS
F425234 425234u --- NO COMMENTS
F425235 425235u --- NO COMMENTS
F425236 425236u --- NO COMMENTS
F425237 425237u --- NO COMMENTS
F425238 425238u --- NO COMMENTS
F425239 425239u --- NO COMMENTS
F42525 42525u --- NO COMMENTS
F425264 425264u --- NO COMMENTS
F425265 425265u --- NO COMMENTS
F425266 425266u --- NO COMMENTS
F425267 425267u --- NO COMMENTS
F425268 425268u --- NO COMMENTS
F425269 425269u --- NO COMMENTS
F42526 42526u --- NO COMMENTS
F425270 425270u --- NO COMMENTS
F425271 425271u --- NO COMMENTS
F425272 425272u --- NO COMMENTS
F425273 425273u --- NO COMMENTS
F425274 425274u --- NO COMMENTS
F425275 425275u --- NO COMMENTS
F425276 425276u --- NO COMMENTS
F425277 425277u --- NO COMMENTS
F425278 425278u --- NO COMMENTS
F425279 425279u --- NO COMMENTS
F42527 42527u --- NO COMMENTS
F42528 42528u --- NO COMMENTS
F42529 42529u --- NO COMMENTS
F42530 42530u --- NO COMMENTS
F42531 42531u --- NO COMMENTS
F42534 42534u --- NO COMMENTS
F425352 425352u --- NO COMMENTS
F425353 425353u --- NO COMMENTS
F425354 425354u --- NO COMMENTS
F425355 425355u --- NO COMMENTS
F425356 425356u --- NO COMMENTS
F425357 425357u --- NO COMMENTS
F425358 425358u --- NO COMMENTS
F425359 425359u --- NO COMMENTS
F42535 42535u --- NO COMMENTS
F425368 425368u --- NO COMMENTS
F425369 425369u --- NO COMMENTS
F42536 42536u --- NO COMMENTS
F425370 425370u --- NO COMMENTS
F425371 425371u --- NO COMMENTS
F425372 425372u --- NO COMMENTS
F425373 425373u --- NO COMMENTS
F425374 425374u --- NO COMMENTS
F425375 425375u --- NO COMMENTS
F425376 425376u --- NO COMMENTS
F425377 425377u --- NO COMMENTS
F425378 425378u --- NO COMMENTS
F425379 425379u --- NO COMMENTS
F42537 42537u --- NO COMMENTS
F425380 425380u --- NO COMMENTS
F425381 425381u --- NO COMMENTS
F425382 425382u --- NO COMMENTS
F425383 425383u --- NO COMMENTS
F425384 425384u --- NO COMMENTS
F425385 425385u --- NO COMMENTS
F425386 425386u --- NO COMMENTS
F425387 425387u --- NO COMMENTS
F425388 425388u --- NO COMMENTS
F425389 425389u --- NO COMMENTS
F425390 425390u --- NO COMMENTS
F425391 425391u --- NO COMMENTS
F425392 425392u --- NO COMMENTS
F425393 425393u --- NO COMMENTS
F425394 425394u --- NO COMMENTS
F425395 425395u --- NO COMMENTS
F425396 425396u --- NO COMMENTS
F425397 425397u --- NO COMMENTS
F425398 425398u --- NO COMMENTS
F425399 425399u --- NO COMMENTS
F425400 425400u --- NO COMMENTS
F425401 425401u --- NO COMMENTS
F425402 425402u --- NO COMMENTS
F425403 425403u --- NO COMMENTS
F425404 425404u --- NO COMMENTS
F425405 425405u --- NO COMMENTS
F425406 425406u --- NO COMMENTS
F425407 425407u --- NO COMMENTS
F42541 42541u --- NO COMMENTS
F42542 42542u --- NO COMMENTS
F425432 425432u --- NO COMMENTS
F425433 425433u --- NO COMMENTS
F425434 425434u --- NO COMMENTS
F425435 425435u --- NO COMMENTS
F425436 425436u --- NO COMMENTS
F425437 425437u --- NO COMMENTS
F425438 425438u --- NO COMMENTS
F425439 425439u --- NO COMMENTS
F42543 42543u --- NO COMMENTS
F425440 425440u --- NO COMMENTS
F425441 425441u --- NO COMMENTS
F425442 425442u --- NO COMMENTS
F425443 425443u --- NO COMMENTS
F425444 425444u --- NO COMMENTS
F425445 425445u --- NO COMMENTS
F425446 425446u --- NO COMMENTS
F425447 425447u --- NO COMMENTS
F42544 42544u --- NO COMMENTS
F42547 42547u --- NO COMMENTS
F42548 42548u --- NO COMMENTS
F42549 42549u --- NO COMMENTS
F42550 42550u --- NO COMMENTS
F42551 42551u --- NO COMMENTS
F425520 425520u --- NO COMMENTS
F425521 425521u --- NO COMMENTS
F425522 425522u --- NO COMMENTS
F425523 425523u --- NO COMMENTS
F425524 425524u --- NO COMMENTS
F425525 425525u --- NO COMMENTS
F425526 425526u --- NO COMMENTS
F425527 425527u --- NO COMMENTS
F42552 42552u --- NO COMMENTS
F425536 425536u --- NO COMMENTS
F425537 425537u --- NO COMMENTS
F425538 425538u --- NO COMMENTS
F425539 425539u --- NO COMMENTS
F42553 42553u --- NO COMMENTS
F425540 425540u --- NO COMMENTS
F425541 425541u --- NO COMMENTS
F425542 425542u --- NO COMMENTS
F425543 425543u --- NO COMMENTS
F425544 425544u --- NO COMMENTS
F425545 425545u --- NO COMMENTS
F425546 425546u --- NO COMMENTS
F425547 425547u --- NO COMMENTS
F425548 425548u --- NO COMMENTS
F425549 425549u --- NO COMMENTS
F42554 42554u --- NO COMMENTS
F425550 425550u --- NO COMMENTS
F425551 425551u --- NO COMMENTS
F425552 425552u --- NO COMMENTS
F425553 425553u --- NO COMMENTS
F425554 425554u --- NO COMMENTS
F425555 425555u --- NO COMMENTS
F425556 425556u --- NO COMMENTS
F425557 425557u --- NO COMMENTS
F425558 425558u --- NO COMMENTS
F425559 425559u --- NO COMMENTS
F42555 42555u --- NO COMMENTS
F425560 425560u --- NO COMMENTS
F425561 425561u --- NO COMMENTS
F425562 425562u --- NO COMMENTS
F425563 425563u --- NO COMMENTS
F425564 425564u --- NO COMMENTS
F425565 425565u --- NO COMMENTS
F425566 425566u --- NO COMMENTS
F425567 425567u --- NO COMMENTS
F425568 425568u --- NO COMMENTS
F425569 425569u --- NO COMMENTS
F425570 425570u --- NO COMMENTS
F425571 425571u --- NO COMMENTS
F425572 425572u --- NO COMMENTS
F425573 425573u --- NO COMMENTS
F425574 425574u --- NO COMMENTS
F425575 425575u --- NO COMMENTS
F42557 42557u --- NO COMMENTS
F42558 42558u --- NO COMMENTS
F42559 42559u --- NO COMMENTS
F425600 425600u --- NO COMMENTS
F425601 425601u --- NO COMMENTS
F425602 425602u --- NO COMMENTS
F425603 425603u --- NO COMMENTS
F425604 425604u --- NO COMMENTS
F425605 425605u --- NO COMMENTS
F425606 425606u --- NO COMMENTS
F425607 425607u --- NO COMMENTS
F425608 425608u --- NO COMMENTS
F425609 425609u --- NO COMMENTS
F42560 42560u --- NO COMMENTS
F425610 425610u --- NO COMMENTS
F425611 425611u --- NO COMMENTS
F425612 425612u --- NO COMMENTS
F425613 425613u --- NO COMMENTS
F425614 425614u --- NO COMMENTS
F425615 425615u --- NO COMMENTS
F42561 42561u --- NO COMMENTS
F42565 42565u --- NO COMMENTS
F42566 42566u --- NO COMMENTS
F42567 42567u --- NO COMMENTS
F425688 425688u --- NO COMMENTS
F425689 425689u --- NO COMMENTS
F42568 42568u --- NO COMMENTS
F425690 425690u --- NO COMMENTS
F425691 425691u --- NO COMMENTS
F425692 425692u --- NO COMMENTS
F425693 425693u --- NO COMMENTS
F425694 425694u --- NO COMMENTS
F425695 425695u --- NO COMMENTS
F42569 42569u --- NO COMMENTS
F425704 425704u --- NO COMMENTS
F425705 425705u --- NO COMMENTS
F425706 425706u --- NO COMMENTS
F425707 425707u --- NO COMMENTS
F425708 425708u --- NO COMMENTS
F425709 425709u --- NO COMMENTS
F42570 42570u --- NO COMMENTS
F425710 425710u --- NO COMMENTS
F425711 425711u --- NO COMMENTS
F425712 425712u --- NO COMMENTS
F425713 425713u --- NO COMMENTS
F425714 425714u --- NO COMMENTS
F425715 425715u --- NO COMMENTS
F425716 425716u --- NO COMMENTS
F425717 425717u --- NO COMMENTS
F425718 425718u --- NO COMMENTS
F425719 425719u --- NO COMMENTS
F42571 42571u --- NO COMMENTS
F425720 425720u --- NO COMMENTS
F425721 425721u --- NO COMMENTS
F425722 425722u --- NO COMMENTS
F425723 425723u --- NO COMMENTS
F425724 425724u --- NO COMMENTS
F425725 425725u --- NO COMMENTS
F425726 425726u --- NO COMMENTS
F425727 425727u --- NO COMMENTS
F425728 425728u --- NO COMMENTS
F425729 425729u --- NO COMMENTS
F425730 425730u --- NO COMMENTS
F425731 425731u --- NO COMMENTS
F425732 425732u --- NO COMMENTS
F425733 425733u --- NO COMMENTS
F425734 425734u --- NO COMMENTS
F425735 425735u --- NO COMMENTS
F425736 425736u --- NO COMMENTS
F425737 425737u --- NO COMMENTS
F425738 425738u --- NO COMMENTS
F425739 425739u --- NO COMMENTS
F425740 425740u --- NO COMMENTS
F425741 425741u --- NO COMMENTS
F425742 425742u --- NO COMMENTS
F425743 425743u --- NO COMMENTS
F42574 42574u --- NO COMMENTS
F42575 42575u --- NO COMMENTS
F425768 425768u --- NO COMMENTS
F425769 425769u --- NO COMMENTS
F42576 42576u --- NO COMMENTS
F425770 425770u --- NO COMMENTS
F425771 425771u --- NO COMMENTS
F425772 425772u --- NO COMMENTS
F425773 425773u --- NO COMMENTS
F425774 425774u --- NO COMMENTS
F425775 425775u --- NO COMMENTS
F425776 425776u --- NO COMMENTS
F425777 425777u --- NO COMMENTS
F425778 425778u --- NO COMMENTS
F425779 425779u --- NO COMMENTS
F425780 425780u --- NO COMMENTS
F425781 425781u --- NO COMMENTS
F425782 425782u --- NO COMMENTS
F425783 425783u --- NO COMMENTS
F42578 42578u --- NO COMMENTS
F42579 42579u --- NO COMMENTS
F42580 42580u --- NO COMMENTS
F42581 42581u --- NO COMMENTS
F42582 42582u --- NO COMMENTS
F425856 425856u --- NO COMMENTS
F425857 425857u --- NO COMMENTS
F425858 425858u --- NO COMMENTS
F425859 425859u --- NO COMMENTS
F425860 425860u --- NO COMMENTS
F425861 425861u --- NO COMMENTS
F425862 425862u --- NO COMMENTS
F425863 425863u --- NO COMMENTS
F42586 42586u --- NO COMMENTS
F425872 425872u --- NO COMMENTS
F425873 425873u --- NO COMMENTS
F425874 425874u --- NO COMMENTS
F425875 425875u --- NO COMMENTS
F425876 425876u --- NO COMMENTS
F425877 425877u --- NO COMMENTS
F425878 425878u --- NO COMMENTS
F425879 425879u --- NO COMMENTS
F42587 42587u --- NO COMMENTS
F425880 425880u --- NO COMMENTS
F425881 425881u --- NO COMMENTS
F425882 425882u --- NO COMMENTS
F425883 425883u --- NO COMMENTS
F425884 425884u --- NO COMMENTS
F425885 425885u --- NO COMMENTS
F425886 425886u --- NO COMMENTS
F425887 425887u --- NO COMMENTS
F425888 425888u --- NO COMMENTS
F425889 425889u --- NO COMMENTS
F42588 42588u --- NO COMMENTS
F425890 425890u --- NO COMMENTS
F425891 425891u --- NO COMMENTS
F425892 425892u --- NO COMMENTS
F425893 425893u --- NO COMMENTS
F425894 425894u --- NO COMMENTS
F425895 425895u --- NO COMMENTS
F425896 425896u --- NO COMMENTS
F425897 425897u --- NO COMMENTS
F425898 425898u --- NO COMMENTS
F425899 425899u --- NO COMMENTS
F42589 42589u --- NO COMMENTS
F425900 425900u --- NO COMMENTS
F425901 425901u --- NO COMMENTS
F425902 425902u --- NO COMMENTS
F425903 425903u --- NO COMMENTS
F425904 425904u --- NO COMMENTS
F425905 425905u --- NO COMMENTS
F425906 425906u --- NO COMMENTS
F425907 425907u --- NO COMMENTS
F425908 425908u --- NO COMMENTS
F425909 425909u --- NO COMMENTS
F42590 42590u --- NO COMMENTS
F425910 425910u --- NO COMMENTS
F425911 425911u --- NO COMMENTS
F42591 42591u --- NO COMMENTS
F42592 42592u --- NO COMMENTS
F425936 425936u --- NO COMMENTS
F425937 425937u --- NO COMMENTS
F425938 425938u --- NO COMMENTS
F425939 425939u --- NO COMMENTS
F425940 425940u --- NO COMMENTS
F425941 425941u --- NO COMMENTS
F425942 425942u --- NO COMMENTS
F425943 425943u --- NO COMMENTS
F425944 425944u --- NO COMMENTS
F425945 425945u --- NO COMMENTS
F425946 425946u --- NO COMMENTS
F425947 425947u --- NO COMMENTS
F425948 425948u --- NO COMMENTS
F425949 425949u --- NO COMMENTS
F425950 425950u --- NO COMMENTS
F425951 425951u --- NO COMMENTS
F42595 42595u --- NO COMMENTS
F42596 42596u --- NO COMMENTS
F42597 42597u --- NO COMMENTS
F42598 42598u --- NO COMMENTS
F426024 426024u --- NO COMMENTS
F426025 426025u --- NO COMMENTS
F426026 426026u --- NO COMMENTS
F426027 426027u --- NO COMMENTS
F426028 426028u --- NO COMMENTS
F426029 426029u --- NO COMMENTS
F42602 42602u --- NO COMMENTS
F426030 426030u --- NO COMMENTS
F426031 426031u --- NO COMMENTS
F42603 42603u --- NO COMMENTS
F426040 426040u --- NO COMMENTS
F426041 426041u --- NO COMMENTS
F426042 426042u --- NO COMMENTS
F426043 426043u --- NO COMMENTS
F426044 426044u --- NO COMMENTS
F426045 426045u --- NO COMMENTS
F426046 426046u --- NO COMMENTS
F426047 426047u --- NO COMMENTS
F426048 426048u --- NO COMMENTS
F426049 426049u --- NO COMMENTS
F42604 42604u --- NO COMMENTS
F426050 426050u --- NO COMMENTS
F426051 426051u --- NO COMMENTS
F426052 426052u --- NO COMMENTS
F426053 426053u --- NO COMMENTS
F426054 426054u --- NO COMMENTS
F426055 426055u --- NO COMMENTS
F426056 426056u --- NO COMMENTS
F426057 426057u --- NO COMMENTS
F426058 426058u --- NO COMMENTS
F426059 426059u --- NO COMMENTS
F42605 42605u --- NO COMMENTS
F426060 426060u --- NO COMMENTS
F426061 426061u --- NO COMMENTS
F426062 426062u --- NO COMMENTS
F426063 426063u --- NO COMMENTS
F426064 426064u --- NO COMMENTS
F426065 426065u --- NO COMMENTS
F426066 426066u --- NO COMMENTS
F426067 426067u --- NO COMMENTS
F426068 426068u --- NO COMMENTS
F426069 426069u --- NO COMMENTS
F426070 426070u --- NO COMMENTS
F426071 426071u --- NO COMMENTS
F426072 426072u --- NO COMMENTS
F426073 426073u --- NO COMMENTS
F426074 426074u --- NO COMMENTS
F426075 426075u --- NO COMMENTS
F426076 426076u --- NO COMMENTS
F426077 426077u --- NO COMMENTS
F426078 426078u --- NO COMMENTS
F426079 426079u --- NO COMMENTS
F42608 42608u --- NO COMMENTS
F42609 42609u --- NO COMMENTS
F426104 426104u --- NO COMMENTS
F426105 426105u --- NO COMMENTS
F426106 426106u --- NO COMMENTS
F426107 426107u --- NO COMMENTS
F426108 426108u --- NO COMMENTS
F426109 426109u --- NO COMMENTS
F42610 42610u --- NO COMMENTS
F426110 426110u --- NO COMMENTS
F426111 426111u --- NO COMMENTS
F426112 426112u --- NO COMMENTS
F426113 426113u --- NO COMMENTS
F426114 426114u --- NO COMMENTS
F426115 426115u --- NO COMMENTS
F426116 426116u --- NO COMMENTS
F426117 426117u --- NO COMMENTS
F426118 426118u --- NO COMMENTS
F426119 426119u --- NO COMMENTS
F42611 42611u --- NO COMMENTS
F42612 42612u --- NO COMMENTS
F42613 42613u --- NO COMMENTS
F42614 42614u --- NO COMMENTS
F42615 42615u --- NO COMMENTS
F42616 42616u --- NO COMMENTS
F42618 42618u --- NO COMMENTS
F426192 426192u --- NO COMMENTS
F426193 426193u --- NO COMMENTS
F426194 426194u --- NO COMMENTS
F426195 426195u --- NO COMMENTS
F426196 426196u --- NO COMMENTS
F426197 426197u --- NO COMMENTS
F426198 426198u --- NO COMMENTS
F426199 426199u --- NO COMMENTS
F42619 42619u --- NO COMMENTS
F426208 426208u --- NO COMMENTS
F426209 426209u --- NO COMMENTS
F42620 42620u --- NO COMMENTS
F426210 426210u --- NO COMMENTS
F426211 426211u --- NO COMMENTS
F426212 426212u --- NO COMMENTS
F426213 426213u --- NO COMMENTS
F426214 426214u --- NO COMMENTS
F426215 426215u --- NO COMMENTS
F426216 426216u --- NO COMMENTS
F426217 426217u --- NO COMMENTS
F426218 426218u --- NO COMMENTS
F426219 426219u --- NO COMMENTS
F42621 42621u --- NO COMMENTS
F426220 426220u --- NO COMMENTS
F426221 426221u --- NO COMMENTS
F426222 426222u --- NO COMMENTS
F426223 426223u --- NO COMMENTS
F426224 426224u --- NO COMMENTS
F426225 426225u --- NO COMMENTS
F426226 426226u --- NO COMMENTS
F426227 426227u --- NO COMMENTS
F426228 426228u --- NO COMMENTS
F426229 426229u --- NO COMMENTS
F42622 42622u --- NO COMMENTS
F426230 426230u --- NO COMMENTS
F426231 426231u --- NO COMMENTS
F426232 426232u --- NO COMMENTS
F426233 426233u --- NO COMMENTS
F426234 426234u --- NO COMMENTS
F426235 426235u --- NO COMMENTS
F426236 426236u --- NO COMMENTS
F426237 426237u --- NO COMMENTS
F426238 426238u --- NO COMMENTS
F426239 426239u --- NO COMMENTS
F426240 426240u --- NO COMMENTS
F426241 426241u --- NO COMMENTS
F426242 426242u --- NO COMMENTS
F426243 426243u --- NO COMMENTS
F426244 426244u --- NO COMMENTS
F426245 426245u --- NO COMMENTS
F426246 426246u --- NO COMMENTS
F426247 426247u --- NO COMMENTS
F42626 42626u --- NO COMMENTS
F426272 426272u --- NO COMMENTS
F426273 426273u --- NO COMMENTS
F426274 426274u --- NO COMMENTS
F426275 426275u --- NO COMMENTS
F426276 426276u --- NO COMMENTS
F426277 426277u --- NO COMMENTS
F426278 426278u --- NO COMMENTS
F426279 426279u --- NO COMMENTS
F42627 42627u --- NO COMMENTS
F426280 426280u --- NO COMMENTS
F426281 426281u --- NO COMMENTS
F426282 426282u --- NO COMMENTS
F426283 426283u --- NO COMMENTS
F426284 426284u --- NO COMMENTS
F426285 426285u --- NO COMMENTS
F426286 426286u --- NO COMMENTS
F426287 426287u --- NO COMMENTS
F42628 42628u --- NO COMMENTS
F42629 42629u --- NO COMMENTS
F42630 42630u --- NO COMMENTS
F42631 42631u --- NO COMMENTS
F42632 42632u --- NO COMMENTS
F42635 42635u --- NO COMMENTS
F426360 426360u --- NO COMMENTS
F426361 426361u --- NO COMMENTS
F426362 426362u --- NO COMMENTS
F426363 426363u --- NO COMMENTS
F426364 426364u --- NO COMMENTS
F426365 426365u --- NO COMMENTS
F426366 426366u --- NO COMMENTS
F426367 426367u --- NO COMMENTS
F42636 42636u --- NO COMMENTS
F426376 426376u --- NO COMMENTS
F426377 426377u --- NO COMMENTS
F426378 426378u --- NO COMMENTS
F426379 426379u --- NO COMMENTS
F42637 42637u --- NO COMMENTS
F426380 426380u --- NO COMMENTS
F426381 426381u --- NO COMMENTS
F426382 426382u --- NO COMMENTS
F426383 426383u --- NO COMMENTS
F426384 426384u --- NO COMMENTS
F426385 426385u --- NO COMMENTS
F426386 426386u --- NO COMMENTS
F426387 426387u --- NO COMMENTS
F426388 426388u --- NO COMMENTS
F426389 426389u --- NO COMMENTS
F426390 426390u --- NO COMMENTS
F426391 426391u --- NO COMMENTS
F426392 426392u --- NO COMMENTS
F426393 426393u --- NO COMMENTS
F426394 426394u --- NO COMMENTS
F426395 426395u --- NO COMMENTS
F426396 426396u --- NO COMMENTS
F426397 426397u --- NO COMMENTS
F426398 426398u --- NO COMMENTS
F426399 426399u --- NO COMMENTS
F42639 42639u --- NO COMMENTS
F426400 426400u --- NO COMMENTS
F426401 426401u --- NO COMMENTS
F426402 426402u --- NO COMMENTS
F426403 426403u --- NO COMMENTS
F426404 426404u --- NO COMMENTS
F426405 426405u --- NO COMMENTS
F426406 426406u --- NO COMMENTS
F426407 426407u --- NO COMMENTS
F426408 426408u --- NO COMMENTS
F426409 426409u --- NO COMMENTS
F42640 42640u --- NO COMMENTS
F426410 426410u --- NO COMMENTS
F426411 426411u --- NO COMMENTS
F426412 426412u --- NO COMMENTS
F426413 426413u --- NO COMMENTS
F426414 426414u --- NO COMMENTS
F426415 426415u --- NO COMMENTS
F42641 42641u --- NO COMMENTS
F42642 42642u --- NO COMMENTS
F42643 42643u --- NO COMMENTS
F426440 426440u --- NO COMMENTS
F426441 426441u --- NO COMMENTS
F426442 426442u --- NO COMMENTS
F426443 426443u --- NO COMMENTS
F426444 426444u --- NO COMMENTS
F426445 426445u --- NO COMMENTS
F426446 426446u --- NO COMMENTS
F426447 426447u --- NO COMMENTS
F426448 426448u --- NO COMMENTS
F426449 426449u --- NO COMMENTS
F426450 426450u --- NO COMMENTS
F426451 426451u --- NO COMMENTS
F426452 426452u --- NO COMMENTS
F426453 426453u --- NO COMMENTS
F426454 426454u --- NO COMMENTS
F426455 426455u --- NO COMMENTS
F42647 42647u --- NO COMMENTS
F42648 42648u --- NO COMMENTS
F42649 42649u --- NO COMMENTS
F42650 42650u --- NO COMMENTS
F42651 42651u --- NO COMMENTS
F426528 426528u --- NO COMMENTS
F426529 426529u --- NO COMMENTS
F42652 42652u --- NO COMMENTS
F426530 426530u --- NO COMMENTS
F426531 426531u --- NO COMMENTS
F426532 426532u --- NO COMMENTS
F426533 426533u --- NO COMMENTS
F426534 426534u --- NO COMMENTS
F426535 426535u --- NO COMMENTS
F42653 42653u --- NO COMMENTS
F426544 426544u --- NO COMMENTS
F426545 426545u --- NO COMMENTS
F426546 426546u --- NO COMMENTS
F426547 426547u --- NO COMMENTS
F426548 426548u --- NO COMMENTS
F426549 426549u --- NO COMMENTS
F426550 426550u --- NO COMMENTS
F426551 426551u --- NO COMMENTS
F426552 426552u --- NO COMMENTS
F426553 426553u --- NO COMMENTS
F426554 426554u --- NO COMMENTS
F426555 426555u --- NO COMMENTS
F426556 426556u --- NO COMMENTS
F426557 426557u --- NO COMMENTS
F426558 426558u --- NO COMMENTS
F426559 426559u --- NO COMMENTS
F426560 426560u --- NO COMMENTS
F426561 426561u --- NO COMMENTS
F426562 426562u --- NO COMMENTS
F426563 426563u --- NO COMMENTS
F426564 426564u --- NO COMMENTS
F426565 426565u --- NO COMMENTS
F426566 426566u --- NO COMMENTS
F426567 426567u --- NO COMMENTS
F426568 426568u --- NO COMMENTS
F426569 426569u --- NO COMMENTS
F42656 42656u --- NO COMMENTS
F426570 426570u --- NO COMMENTS
F426571 426571u --- NO COMMENTS
F426572 426572u --- NO COMMENTS
F426573 426573u --- NO COMMENTS
F426574 426574u --- NO COMMENTS
F426575 426575u --- NO COMMENTS
F426576 426576u --- NO COMMENTS
F426577 426577u --- NO COMMENTS
F426578 426578u --- NO COMMENTS
F426579 426579u --- NO COMMENTS
F42657 42657u --- NO COMMENTS
F426580 426580u --- NO COMMENTS
F426581 426581u --- NO COMMENTS
F426582 426582u --- NO COMMENTS
F426583 426583u --- NO COMMENTS
F42658 42658u --- NO COMMENTS
F42659 42659u --- NO COMMENTS
F426608 426608u --- NO COMMENTS
F426609 426609u --- NO COMMENTS
F426610 426610u --- NO COMMENTS
F426611 426611u --- NO COMMENTS
F426612 426612u --- NO COMMENTS
F426613 426613u --- NO COMMENTS
F426614 426614u --- NO COMMENTS
F426615 426615u --- NO COMMENTS
F426616 426616u --- NO COMMENTS
F426617 426617u --- NO COMMENTS
F426618 426618u --- NO COMMENTS
F426619 426619u --- NO COMMENTS
F426620 426620u --- NO COMMENTS
F426621 426621u --- NO COMMENTS
F426622 426622u --- NO COMMENTS
F426623 426623u --- NO COMMENTS
F42663 42663u --- NO COMMENTS
F42664 42664u --- NO COMMENTS
F42665 42665u --- NO COMMENTS
F42666 42666u --- NO COMMENTS
F426696 426696u --- NO COMMENTS
F426697 426697u --- NO COMMENTS
F426698 426698u --- NO COMMENTS
F426699 426699u --- NO COMMENTS
F42669 42669u --- NO COMMENTS
F426700 426700u --- NO COMMENTS
F426701 426701u --- NO COMMENTS
F426702 426702u --- NO COMMENTS
F426703 426703u --- NO COMMENTS
F42670 42670u --- NO COMMENTS
F426712 426712u --- NO COMMENTS
F426713 426713u --- NO COMMENTS
F426714 426714u --- NO COMMENTS
F426715 426715u --- NO COMMENTS
F426716 426716u --- NO COMMENTS
F426717 426717u --- NO COMMENTS
F426718 426718u --- NO COMMENTS
F426719 426719u --- NO COMMENTS
F42671 42671u --- NO COMMENTS
F426720 426720u --- NO COMMENTS
F426721 426721u --- NO COMMENTS
F426722 426722u --- NO COMMENTS
F426723 426723u --- NO COMMENTS
F426724 426724u --- NO COMMENTS
F426725 426725u --- NO COMMENTS
F426726 426726u --- NO COMMENTS
F426727 426727u --- NO COMMENTS
F426728 426728u --- NO COMMENTS
F426729 426729u --- NO COMMENTS
F42672 42672u --- NO COMMENTS
F426730 426730u --- NO COMMENTS
F426731 426731u --- NO COMMENTS
F426732 426732u --- NO COMMENTS
F426733 426733u --- NO COMMENTS
F426734 426734u --- NO COMMENTS
F426735 426735u --- NO COMMENTS
F426736 426736u --- NO COMMENTS
F426737 426737u --- NO COMMENTS
F426738 426738u --- NO COMMENTS
F426739 426739u --- NO COMMENTS
F42673 42673u --- NO COMMENTS
F426740 426740u --- NO COMMENTS
F426741 426741u --- NO COMMENTS
F426742 426742u --- NO COMMENTS
F426743 426743u --- NO COMMENTS
F426744 426744u --- NO COMMENTS
F426745 426745u --- NO COMMENTS
F426746 426746u --- NO COMMENTS
F426747 426747u --- NO COMMENTS
F426748 426748u --- NO COMMENTS
F426749 426749u --- NO COMMENTS
F42674 42674u --- NO COMMENTS
F426750 426750u --- NO COMMENTS
F426751 426751u --- NO COMMENTS
F42675 42675u --- NO COMMENTS
F42676 42676u --- NO COMMENTS
F426776 426776u --- NO COMMENTS
F426777 426777u --- NO COMMENTS
F426778 426778u --- NO COMMENTS
F426779 426779u --- NO COMMENTS
F42677 42677u --- NO COMMENTS
F426780 426780u --- NO COMMENTS
F426781 426781u --- NO COMMENTS
F426782 426782u --- NO COMMENTS
F426783 426783u --- NO COMMENTS
F426784 426784u --- NO COMMENTS
F426785 426785u --- NO COMMENTS
F426786 426786u --- NO COMMENTS
F426787 426787u --- NO COMMENTS
F426788 426788u --- NO COMMENTS
F426789 426789u --- NO COMMENTS
F426790 426790u --- NO COMMENTS
F426791 426791u --- NO COMMENTS
F42679 42679u --- NO COMMENTS
F42680 42680u --- NO COMMENTS
F42681 42681u --- NO COMMENTS
F42682 42682u --- NO COMMENTS
F42683 42683u --- NO COMMENTS
F426864 426864u --- NO COMMENTS
F426865 426865u --- NO COMMENTS
F426866 426866u --- NO COMMENTS
F426867 426867u --- NO COMMENTS
F426868 426868u --- NO COMMENTS
F426869 426869u --- NO COMMENTS
F426870 426870u --- NO COMMENTS
F426871 426871u --- NO COMMENTS
F42687 42687u --- NO COMMENTS
F426880 426880u --- NO COMMENTS
F426881 426881u --- NO COMMENTS
F426882 426882u --- NO COMMENTS
F426883 426883u --- NO COMMENTS
F426884 426884u --- NO COMMENTS
F426885 426885u --- NO COMMENTS
F426886 426886u --- NO COMMENTS
F426887 426887u --- NO COMMENTS
F426888 426888u --- NO COMMENTS
F426889 426889u --- NO COMMENTS
F42688 42688u --- NO COMMENTS
F426890 426890u --- NO COMMENTS
F426891 426891u --- NO COMMENTS
F426892 426892u --- NO COMMENTS
F426893 426893u --- NO COMMENTS
F426894 426894u --- NO COMMENTS
F426895 426895u --- NO COMMENTS
F426896 426896u --- NO COMMENTS
F426897 426897u --- NO COMMENTS
F426898 426898u --- NO COMMENTS
F426899 426899u --- NO COMMENTS
F42689 42689u --- NO COMMENTS
F426900 426900u --- NO COMMENTS
F426901 426901u --- NO COMMENTS
F426902 426902u --- NO COMMENTS
F426903 426903u --- NO COMMENTS
F426904 426904u --- NO COMMENTS
F426905 426905u --- NO COMMENTS
F426906 426906u --- NO COMMENTS
F426907 426907u --- NO COMMENTS
F426908 426908u --- NO COMMENTS
F426909 426909u --- NO COMMENTS
F42690 42690u --- NO COMMENTS
F426910 426910u --- NO COMMENTS
F426911 426911u --- NO COMMENTS
F426912 426912u --- NO COMMENTS
F426913 426913u --- NO COMMENTS
F426914 426914u --- NO COMMENTS
F426915 426915u --- NO COMMENTS
F426916 426916u --- NO COMMENTS
F426917 426917u --- NO COMMENTS
F426918 426918u --- NO COMMENTS
F426919 426919u --- NO COMMENTS
F42691 42691u --- NO COMMENTS
F42692 42692u --- NO COMMENTS
F42693 42693u --- NO COMMENTS
F426944 426944u --- NO COMMENTS
F426945 426945u --- NO COMMENTS
F426946 426946u --- NO COMMENTS
F426947 426947u --- NO COMMENTS
F426948 426948u --- NO COMMENTS
F426949 426949u --- NO COMMENTS
F426950 426950u --- NO COMMENTS
F426951 426951u --- NO COMMENTS
F426952 426952u --- NO COMMENTS
F426953 426953u --- NO COMMENTS
F426954 426954u --- NO COMMENTS
F426955 426955u --- NO COMMENTS
F426956 426956u --- NO COMMENTS
F426957 426957u --- NO COMMENTS
F426958 426958u --- NO COMMENTS
F426959 426959u --- NO COMMENTS
F42696 42696u --- NO COMMENTS
F42697 42697u --- NO COMMENTS
F42698 42698u --- NO COMMENTS
F42700 42700u --- NO COMMENTS
F42701 42701u --- NO COMMENTS
F42702 42702u --- NO COMMENTS
F427032 427032u --- NO COMMENTS
F427033 427033u --- NO COMMENTS
F427034 427034u --- NO COMMENTS
F427035 427035u --- NO COMMENTS
F427036 427036u --- NO COMMENTS
F427037 427037u --- NO COMMENTS
F427038 427038u --- NO COMMENTS
F427039 427039u --- NO COMMENTS
F42703 42703u --- NO COMMENTS
F427048 427048u --- NO COMMENTS
F427049 427049u --- NO COMMENTS
F42704 42704u --- NO COMMENTS
F427050 427050u --- NO COMMENTS
F427051 427051u --- NO COMMENTS
F427052 427052u --- NO COMMENTS
F427053 427053u --- NO COMMENTS
F427054 427054u --- NO COMMENTS
F427055 427055u --- NO COMMENTS
F427056 427056u --- NO COMMENTS
F427057 427057u --- NO COMMENTS
F427058 427058u --- NO COMMENTS
F427059 427059u --- NO COMMENTS
F427060 427060u --- NO COMMENTS
F427061 427061u --- NO COMMENTS
F427062 427062u --- NO COMMENTS
F427063 427063u --- NO COMMENTS
F427064 427064u --- NO COMMENTS
F427065 427065u --- NO COMMENTS
F427066 427066u --- NO COMMENTS
F427067 427067u --- NO COMMENTS
F427068 427068u --- NO COMMENTS
F427069 427069u --- NO COMMENTS
F427070 427070u --- NO COMMENTS
F427071 427071u --- NO COMMENTS
F427072 427072u --- NO COMMENTS
F427073 427073u --- NO COMMENTS
F427074 427074u --- NO COMMENTS
F427075 427075u --- NO COMMENTS
F427076 427076u --- NO COMMENTS
F427077 427077u --- NO COMMENTS
F427078 427078u --- NO COMMENTS
F427079 427079u --- NO COMMENTS
F427080 427080u --- NO COMMENTS
F427081 427081u --- NO COMMENTS
F427082 427082u --- NO COMMENTS
F427083 427083u --- NO COMMENTS
F427084 427084u --- NO COMMENTS
F427085 427085u --- NO COMMENTS
F427086 427086u --- NO COMMENTS
F427087 427087u --- NO COMMENTS
F42708 42708u --- NO COMMENTS
F42709 42709u --- NO COMMENTS
F42710 42710u --- NO COMMENTS
F427112 427112u --- NO COMMENTS
F427113 427113u --- NO COMMENTS
F427114 427114u --- NO COMMENTS
F427115 427115u --- NO COMMENTS
F427116 427116u --- NO COMMENTS
F427117 427117u --- NO COMMENTS
F427118 427118u --- NO COMMENTS
F427119 427119u --- NO COMMENTS
F42711 42711u --- NO COMMENTS
F427120 427120u --- NO COMMENTS
F427121 427121u --- NO COMMENTS
F427122 427122u --- NO COMMENTS
F427123 427123u --- NO COMMENTS
F427124 427124u --- NO COMMENTS
F427125 427125u --- NO COMMENTS
F427126 427126u --- NO COMMENTS
F427127 427127u --- NO COMMENTS
F42712 42712u --- NO COMMENTS
F42713 42713u --- NO COMMENTS
F42714 42714u --- NO COMMENTS
F42717 42717u --- NO COMMENTS
F42718 42718u --- NO COMMENTS
F42719 42719u --- NO COMMENTS
F427200 427200u --- NO COMMENTS
F427201 427201u --- NO COMMENTS
F427202 427202u --- NO COMMENTS
F427203 427203u --- NO COMMENTS
F427204 427204u --- NO COMMENTS
F427205 427205u --- NO COMMENTS
F427206 427206u --- NO COMMENTS
F427207 427207u --- NO COMMENTS
F42720 42720u --- NO COMMENTS
F427216 427216u --- NO COMMENTS
F427217 427217u --- NO COMMENTS
F427218 427218u --- NO COMMENTS
F427219 427219u --- NO COMMENTS
F427220 427220u --- NO COMMENTS
F427221 427221u --- NO COMMENTS
F427222 427222u --- NO COMMENTS
F427223 427223u --- NO COMMENTS
F427224 427224u --- NO COMMENTS
F427225 427225u --- NO COMMENTS
F427226 427226u --- NO COMMENTS
F427227 427227u --- NO COMMENTS
F427228 427228u --- NO COMMENTS
F427229 427229u --- NO COMMENTS
F427230 427230u --- NO COMMENTS
F427231 427231u --- NO COMMENTS
F427232 427232u --- NO COMMENTS
F427233 427233u --- NO COMMENTS
F427234 427234u --- NO COMMENTS
F427235 427235u --- NO COMMENTS
F427236 427236u --- NO COMMENTS
F427237 427237u --- NO COMMENTS
F427238 427238u --- NO COMMENTS
F427239 427239u --- NO COMMENTS
F427240 427240u --- NO COMMENTS
F427241 427241u --- NO COMMENTS
F427242 427242u --- NO COMMENTS
F427243 427243u --- NO COMMENTS
F427244 427244u --- NO COMMENTS
F427245 427245u --- NO COMMENTS
F427246 427246u --- NO COMMENTS
F427247 427247u --- NO COMMENTS
F427248 427248u --- NO COMMENTS
F427249 427249u --- NO COMMENTS
F42724 42724u --- NO COMMENTS
F427250 427250u --- NO COMMENTS
F427251 427251u --- NO COMMENTS
F427252 427252u --- NO COMMENTS
F427253 427253u --- NO COMMENTS
F427254 427254u --- NO COMMENTS
F427255 427255u --- NO COMMENTS
F42725 42725u --- NO COMMENTS
F42726 42726u --- NO COMMENTS
F42727 42727u --- NO COMMENTS
F427280 427280u --- NO COMMENTS
F427281 427281u --- NO COMMENTS
F427282 427282u --- NO COMMENTS
F427283 427283u --- NO COMMENTS
F427284 427284u --- NO COMMENTS
F427285 427285u --- NO COMMENTS
F427286 427286u --- NO COMMENTS
F427287 427287u --- NO COMMENTS
F427288 427288u --- NO COMMENTS
F427289 427289u --- NO COMMENTS
F427290 427290u --- NO COMMENTS
F427291 427291u --- NO COMMENTS
F427292 427292u --- NO COMMENTS
F427293 427293u --- NO COMMENTS
F427294 427294u --- NO COMMENTS
F427295 427295u --- NO COMMENTS
F42730 42730u --- NO COMMENTS
F42731 42731u --- NO COMMENTS
F42732 42732u --- NO COMMENTS
F42733 42733u --- NO COMMENTS
F42734 42734u --- NO COMMENTS
F42735 42735u --- NO COMMENTS
F427368 427368u --- NO COMMENTS
F427369 427369u --- NO COMMENTS
F42736 42736u --- NO COMMENTS
F427370 427370u --- NO COMMENTS
F427371 427371u --- NO COMMENTS
F427372 427372u --- NO COMMENTS
F427373 427373u --- NO COMMENTS
F427374 427374u --- NO COMMENTS
F427375 427375u --- NO COMMENTS
F42737 42737u --- NO COMMENTS
F427384 427384u --- NO COMMENTS
F427385 427385u --- NO COMMENTS
F427386 427386u --- NO COMMENTS
F427387 427387u --- NO COMMENTS
F427388 427388u --- NO COMMENTS
F427389 427389u --- NO COMMENTS
F42738 42738u --- NO COMMENTS
F427390 427390u --- NO COMMENTS
F427391 427391u --- NO COMMENTS
F427392 427392u --- NO COMMENTS
F427393 427393u --- NO COMMENTS
F427394 427394u --- NO COMMENTS
F427395 427395u --- NO COMMENTS
F427396 427396u --- NO COMMENTS
F427397 427397u --- NO COMMENTS
F427398 427398u --- NO COMMENTS
F427399 427399u --- NO COMMENTS
F427400 427400u --- NO COMMENTS
F427401 427401u --- NO COMMENTS
F427402 427402u --- NO COMMENTS
F427403 427403u --- NO COMMENTS
F427404 427404u --- NO COMMENTS
F427405 427405u --- NO COMMENTS
F427406 427406u --- NO COMMENTS
F427407 427407u --- NO COMMENTS
F427408 427408u --- NO COMMENTS
F427409 427409u --- NO COMMENTS
F42740 42740u --- NO COMMENTS
F427410 427410u --- NO COMMENTS
F427411 427411u --- NO COMMENTS
F427412 427412u --- NO COMMENTS
F427413 427413u --- NO COMMENTS
F427414 427414u --- NO COMMENTS
F427415 427415u --- NO COMMENTS
F427416 427416u --- NO COMMENTS
F427417 427417u --- NO COMMENTS
F427418 427418u --- NO COMMENTS
F427419 427419u --- NO COMMENTS
F42741 42741u --- NO COMMENTS
F427420 427420u --- NO COMMENTS
F427421 427421u --- NO COMMENTS
F427422 427422u --- NO COMMENTS
F427423 427423u --- NO COMMENTS
F42742 42742u --- NO COMMENTS
F42743 42743u --- NO COMMENTS
F427448 427448u --- NO COMMENTS
F427449 427449u --- NO COMMENTS
F42744 42744u --- NO COMMENTS
F427450 427450u --- NO COMMENTS
F427451 427451u --- NO COMMENTS
F427452 427452u --- NO COMMENTS
F427453 427453u --- NO COMMENTS
F427454 427454u --- NO COMMENTS
F427455 427455u --- NO COMMENTS
F427456 427456u --- NO COMMENTS
F427457 427457u --- NO COMMENTS
F427458 427458u --- NO COMMENTS
F427459 427459u --- NO COMMENTS
F427460 427460u --- NO COMMENTS
F427461 427461u --- NO COMMENTS
F427462 427462u --- NO COMMENTS
F427463 427463u --- NO COMMENTS
F42748 42748u --- NO COMMENTS
F42749 42749u --- NO COMMENTS
F42750 42750u --- NO COMMENTS
F42751 42751u --- NO COMMENTS
F42752 42752u --- NO COMMENTS
F427536 427536u --- NO COMMENTS
F427537 427537u --- NO COMMENTS
F427538 427538u --- NO COMMENTS
F427539 427539u --- NO COMMENTS
F42753 42753u --- NO COMMENTS
F427540 427540u --- NO COMMENTS
F427541 427541u --- NO COMMENTS
F427542 427542u --- NO COMMENTS
F427543 427543u --- NO COMMENTS
F42754 42754u --- NO COMMENTS
F427552 427552u --- NO COMMENTS
F427553 427553u --- NO COMMENTS
F427554 427554u --- NO COMMENTS
F427555 427555u --- NO COMMENTS
F427556 427556u --- NO COMMENTS
F427557 427557u --- NO COMMENTS
F427558 427558u --- NO COMMENTS
F427559 427559u --- NO COMMENTS
F427560 427560u --- NO COMMENTS
F427561 427561u --- NO COMMENTS
F427562 427562u --- NO COMMENTS
F427563 427563u --- NO COMMENTS
F427564 427564u --- NO COMMENTS
F427565 427565u --- NO COMMENTS
F427566 427566u --- NO COMMENTS
F427567 427567u --- NO COMMENTS
F427568 427568u --- NO COMMENTS
F427569 427569u --- NO COMMENTS
F427570 427570u --- NO COMMENTS
F427571 427571u --- NO COMMENTS
F427572 427572u --- NO COMMENTS
F427573 427573u --- NO COMMENTS
F427574 427574u --- NO COMMENTS
F427575 427575u --- NO COMMENTS
F427576 427576u --- NO COMMENTS
F427577 427577u --- NO COMMENTS
F427578 427578u --- NO COMMENTS
F427579 427579u --- NO COMMENTS
F42757 42757u --- NO COMMENTS
F427580 427580u --- NO COMMENTS
F427581 427581u --- NO COMMENTS
F427582 427582u --- NO COMMENTS
F427583 427583u --- NO COMMENTS
F427584 427584u --- NO COMMENTS
F427585 427585u --- NO COMMENTS
F427586 427586u --- NO COMMENTS
F427587 427587u --- NO COMMENTS
F427588 427588u --- NO COMMENTS
F427589 427589u --- NO COMMENTS
F42758 42758u --- NO COMMENTS
F427590 427590u --- NO COMMENTS
F427591 427591u --- NO COMMENTS
F42759 42759u --- NO COMMENTS
F427616 427616u --- NO COMMENTS
F427617 427617u --- NO COMMENTS
F427618 427618u --- NO COMMENTS
F427619 427619u --- NO COMMENTS
F42761 42761u --- NO COMMENTS
F427620 427620u --- NO COMMENTS
F427621 427621u --- NO COMMENTS
F427622 427622u --- NO COMMENTS
F427623 427623u --- NO COMMENTS
F427624 427624u --- NO COMMENTS
F427625 427625u --- NO COMMENTS
F427626 427626u --- NO COMMENTS
F427627 427627u --- NO COMMENTS
F427628 427628u --- NO COMMENTS
F427629 427629u --- NO COMMENTS
F42762 42762u --- NO COMMENTS
F427630 427630u --- NO COMMENTS
F427631 427631u --- NO COMMENTS
F42763 42763u --- NO COMMENTS
F42764 42764u --- NO COMMENTS
F42765 42765u --- NO COMMENTS
F42769 42769u --- NO COMMENTS
F427704 427704u --- NO COMMENTS
F427705 427705u --- NO COMMENTS
F427706 427706u --- NO COMMENTS
F427707 427707u --- NO COMMENTS
F427708 427708u --- NO COMMENTS
F427709 427709u --- NO COMMENTS
F42770 42770u --- NO COMMENTS
F427710 427710u --- NO COMMENTS
F427711 427711u --- NO COMMENTS
F42771 42771u --- NO COMMENTS
F427720 427720u --- NO COMMENTS
F427721 427721u --- NO COMMENTS
F427722 427722u --- NO COMMENTS
F427723 427723u --- NO COMMENTS
F427724 427724u --- NO COMMENTS
F427725 427725u --- NO COMMENTS
F427726 427726u --- NO COMMENTS
F427727 427727u --- NO COMMENTS
F427728 427728u --- NO COMMENTS
F427729 427729u --- NO COMMENTS
F42772 42772u --- NO COMMENTS
F427730 427730u --- NO COMMENTS
F427731 427731u --- NO COMMENTS
F427732 427732u --- NO COMMENTS
F427733 427733u --- NO COMMENTS
F427734 427734u --- NO COMMENTS
F427735 427735u --- NO COMMENTS
F427736 427736u --- NO COMMENTS
F427737 427737u --- NO COMMENTS
F427738 427738u --- NO COMMENTS
F427739 427739u --- NO COMMENTS
F42773 42773u --- NO COMMENTS
F427740 427740u --- NO COMMENTS
F427741 427741u --- NO COMMENTS
F427742 427742u --- NO COMMENTS
F427743 427743u --- NO COMMENTS
F427744 427744u --- NO COMMENTS
F427745 427745u --- NO COMMENTS
F427746 427746u --- NO COMMENTS
F427747 427747u --- NO COMMENTS
F427748 427748u --- NO COMMENTS
F427749 427749u --- NO COMMENTS
F42774 42774u --- NO COMMENTS
F427750 427750u --- NO COMMENTS
F427751 427751u --- NO COMMENTS
F427752 427752u --- NO COMMENTS
F427753 427753u --- NO COMMENTS
F427754 427754u --- NO COMMENTS
F427755 427755u --- NO COMMENTS
F427756 427756u --- NO COMMENTS
F427757 427757u --- NO COMMENTS
F427758 427758u --- NO COMMENTS
F427759 427759u --- NO COMMENTS
F42775 42775u --- NO COMMENTS
F427784 427784u --- NO COMMENTS
F427785 427785u --- NO COMMENTS
F427786 427786u --- NO COMMENTS
F427787 427787u --- NO COMMENTS
F427788 427788u --- NO COMMENTS
F427789 427789u --- NO COMMENTS
F42778 42778u --- NO COMMENTS
F427790 427790u --- NO COMMENTS
F427791 427791u --- NO COMMENTS
F427792 427792u --- NO COMMENTS
F427793 427793u --- NO COMMENTS
F427794 427794u --- NO COMMENTS
F427795 427795u --- NO COMMENTS
F427796 427796u --- NO COMMENTS
F427797 427797u --- NO COMMENTS
F427798 427798u --- NO COMMENTS
F427799 427799u --- NO COMMENTS
F42779 42779u --- NO COMMENTS
F42780 42780u --- NO COMMENTS
F42781 42781u --- NO COMMENTS
F42785 42785u --- NO COMMENTS
F42786 42786u --- NO COMMENTS
F42787 42787u --- NO COMMENTS
F42788 42788u --- NO COMMENTS
F42791 42791u --- NO COMMENTS
F42792 42792u --- NO COMMENTS
F42793 42793u --- NO COMMENTS
F42794 42794u --- NO COMMENTS
F42795 42795u --- NO COMMENTS
F42796 42796u --- NO COMMENTS
F42797 42797u --- NO COMMENTS
F42798 42798u --- NO COMMENTS
F42799 42799u --- NO COMMENTS
F42801 42801u --- NO COMMENTS
F42802 42802u --- NO COMMENTS
F42803 42803u --- NO COMMENTS
F42804 42804u --- NO COMMENTS
F42805 42805u --- NO COMMENTS
F42809 42809u --- NO COMMENTS
F42810 42810u --- NO COMMENTS
F42811 42811u --- NO COMMENTS
F42812 42812u --- NO COMMENTS
F42813 42813u --- NO COMMENTS
F42814 42814u --- NO COMMENTS
F42815 42815u --- NO COMMENTS
F42818 42818u --- NO COMMENTS
F42819 42819u --- NO COMMENTS
F42820 42820u --- NO COMMENTS
F42822 42822u --- NO COMMENTS
F42823 42823u --- NO COMMENTS
F42824 42824u --- NO COMMENTS
F42825 42825u --- NO COMMENTS
F42826 42826u --- NO COMMENTS
F42830 42830u --- NO COMMENTS
F42831 42831u --- NO COMMENTS
F42832 42832u --- NO COMMENTS
F42833 42833u --- NO COMMENTS
F42834 42834u --- NO COMMENTS
F42835 42835u --- NO COMMENTS
F42836 42836u --- NO COMMENTS
F42839 42839u --- NO COMMENTS
F42840 42840u --- NO COMMENTS
F42841 42841u --- NO COMMENTS
F42842 42842u --- NO COMMENTS
F42846 42846u --- NO COMMENTS
F42847 42847u --- NO COMMENTS
F42848 42848u --- NO COMMENTS
F42849 42849u --- NO COMMENTS
F42852 42852u --- NO COMMENTS
F42853 42853u --- NO COMMENTS
F42854 42854u --- NO COMMENTS
F42855 42855u --- NO COMMENTS
F42856 42856u --- NO COMMENTS
F428576 428576u --- NO COMMENTS
F428577 428577u --- NO COMMENTS
F428578 428578u --- NO COMMENTS
F428579 428579u --- NO COMMENTS
F42857 42857u --- NO COMMENTS
F428580 428580u --- NO COMMENTS
F428581 428581u --- NO COMMENTS
F428582 428582u --- NO COMMENTS
F428583 428583u --- NO COMMENTS
F42858 42858u --- NO COMMENTS
F428592 428592u --- NO COMMENTS
F428593 428593u --- NO COMMENTS
F428594 428594u --- NO COMMENTS
F428595 428595u --- NO COMMENTS
F428596 428596u --- NO COMMENTS
F428597 428597u --- NO COMMENTS
F428598 428598u --- NO COMMENTS
F428599 428599u --- NO COMMENTS
F42859 42859u --- NO COMMENTS
F428600 428600u --- NO COMMENTS
F428601 428601u --- NO COMMENTS
F428602 428602u --- NO COMMENTS
F428603 428603u --- NO COMMENTS
F428604 428604u --- NO COMMENTS
F428605 428605u --- NO COMMENTS
F428606 428606u --- NO COMMENTS
F428607 428607u --- NO COMMENTS
F428608 428608u --- NO COMMENTS
F428609 428609u --- NO COMMENTS
F42860 42860u --- NO COMMENTS
F428610 428610u --- NO COMMENTS
F428611 428611u --- NO COMMENTS
F428612 428612u --- NO COMMENTS
F428613 428613u --- NO COMMENTS
F428614 428614u --- NO COMMENTS
F428615 428615u --- NO COMMENTS
F428616 428616u --- NO COMMENTS
F428617 428617u --- NO COMMENTS
F428618 428618u --- NO COMMENTS
F428619 428619u --- NO COMMENTS
F428620 428620u --- NO COMMENTS
F428621 428621u --- NO COMMENTS
F428622 428622u --- NO COMMENTS
F428623 428623u --- NO COMMENTS
F428624 428624u --- NO COMMENTS
F428625 428625u --- NO COMMENTS
F428626 428626u --- NO COMMENTS
F428627 428627u --- NO COMMENTS
F428628 428628u --- NO COMMENTS
F428629 428629u --- NO COMMENTS
F42862 42862u --- NO COMMENTS
F428630 428630u --- NO COMMENTS
F428631 428631u --- NO COMMENTS
F42863 42863u --- NO COMMENTS
F42864 42864u --- NO COMMENTS
F428656 428656u --- NO COMMENTS
F428657 428657u --- NO COMMENTS
F428658 428658u --- NO COMMENTS
F428659 428659u --- NO COMMENTS
F42865 42865u --- NO COMMENTS
F428660 428660u --- NO COMMENTS
F428661 428661u --- NO COMMENTS
F428662 428662u --- NO COMMENTS
F428663 428663u --- NO COMMENTS
F428664 428664u --- NO COMMENTS
F428665 428665u --- NO COMMENTS
F428666 428666u --- NO COMMENTS
F428667 428667u --- NO COMMENTS
F428668 428668u --- NO COMMENTS
F428669 428669u --- NO COMMENTS
F42866 42866u --- NO COMMENTS
F428670 428670u --- NO COMMENTS
F428671 428671u --- NO COMMENTS
F42870 42870u --- NO COMMENTS
F42871 42871u --- NO COMMENTS
F42872 42872u --- NO COMMENTS
F42873 42873u --- NO COMMENTS
F428744 428744u --- NO COMMENTS
F428745 428745u --- NO COMMENTS
F428746 428746u --- NO COMMENTS
F428747 428747u --- NO COMMENTS
F428748 428748u --- NO COMMENTS
F428749 428749u --- NO COMMENTS
F42874 42874u --- NO COMMENTS
F428750 428750u --- NO COMMENTS
F428751 428751u --- NO COMMENTS
F428752 428752u --- NO COMMENTS
F428753 428753u --- NO COMMENTS
F428754 428754u --- NO COMMENTS
F428755 428755u --- NO COMMENTS
F428756 428756u --- NO COMMENTS
F428757 428757u --- NO COMMENTS
F428758 428758u --- NO COMMENTS
F428759 428759u --- NO COMMENTS
F42875 42875u --- NO COMMENTS
F428760 428760u --- NO COMMENTS
F428761 428761u --- NO COMMENTS
F428762 428762u --- NO COMMENTS
F428763 428763u --- NO COMMENTS
F428764 428764u --- NO COMMENTS
F428765 428765u --- NO COMMENTS
F428766 428766u --- NO COMMENTS
F428767 428767u --- NO COMMENTS
F428768 428768u --- NO COMMENTS
F428769 428769u --- NO COMMENTS
F42876 42876u --- NO COMMENTS
F428770 428770u --- NO COMMENTS
F428771 428771u --- NO COMMENTS
F428772 428772u --- NO COMMENTS
F428773 428773u --- NO COMMENTS
F428774 428774u --- NO COMMENTS
F428775 428775u --- NO COMMENTS
F42879 42879u --- NO COMMENTS
F428808 428808u --- NO COMMENTS
F428809 428809u --- NO COMMENTS
F42880 42880u --- NO COMMENTS
F428810 428810u --- NO COMMENTS
F428811 428811u --- NO COMMENTS
F428812 428812u --- NO COMMENTS
F428813 428813u --- NO COMMENTS
F428814 428814u --- NO COMMENTS
F428815 428815u --- NO COMMENTS
F42881 42881u --- NO COMMENTS
F42883 42883u --- NO COMMENTS
F42884 42884u --- NO COMMENTS
F42885 42885u --- NO COMMENTS
F428864 428864u --- NO COMMENTS
F428865 428865u --- NO COMMENTS
F428866 428866u --- NO COMMENTS
F428867 428867u --- NO COMMENTS
F428868 428868u --- NO COMMENTS
F428869 428869u --- NO COMMENTS
F42886 42886u --- NO COMMENTS
F428870 428870u --- NO COMMENTS
F428871 428871u --- NO COMMENTS
F42887 42887u --- NO COMMENTS
F428880 428880u --- NO COMMENTS
F428881 428881u --- NO COMMENTS
F428882 428882u --- NO COMMENTS
F428883 428883u --- NO COMMENTS
F428884 428884u --- NO COMMENTS
F428885 428885u --- NO COMMENTS
F428886 428886u --- NO COMMENTS
F428887 428887u --- NO COMMENTS
F428888 428888u --- NO COMMENTS
F428889 428889u --- NO COMMENTS
F428890 428890u --- NO COMMENTS
F428891 428891u --- NO COMMENTS
F428892 428892u --- NO COMMENTS
F428893 428893u --- NO COMMENTS
F428894 428894u --- NO COMMENTS
F428895 428895u --- NO COMMENTS
F428896 428896u --- NO COMMENTS
F428897 428897u --- NO COMMENTS
F428898 428898u --- NO COMMENTS
F428899 428899u --- NO COMMENTS
F428900 428900u --- NO COMMENTS
F428901 428901u --- NO COMMENTS
F428902 428902u --- NO COMMENTS
F428903 428903u --- NO COMMENTS
F428904 428904u --- NO COMMENTS
F428905 428905u --- NO COMMENTS
F428906 428906u --- NO COMMENTS
F428907 428907u --- NO COMMENTS
F428908 428908u --- NO COMMENTS
F428909 428909u --- NO COMMENTS
F428910 428910u --- NO COMMENTS
F428911 428911u --- NO COMMENTS
F428912 428912u --- NO COMMENTS
F428913 428913u --- NO COMMENTS
F428914 428914u --- NO COMMENTS
F428915 428915u --- NO COMMENTS
F428916 428916u --- NO COMMENTS
F428917 428917u --- NO COMMENTS
F428918 428918u --- NO COMMENTS
F428919 428919u --- NO COMMENTS
F42891 42891u --- NO COMMENTS
F42892 42892u --- NO COMMENTS
F42893 42893u --- NO COMMENTS
F428944 428944u --- NO COMMENTS
F428945 428945u --- NO COMMENTS
F428946 428946u --- NO COMMENTS
F428947 428947u --- NO COMMENTS
F428948 428948u --- NO COMMENTS
F428949 428949u --- NO COMMENTS
F42894 42894u --- NO COMMENTS
F428950 428950u --- NO COMMENTS
F428951 428951u --- NO COMMENTS
F428952 428952u --- NO COMMENTS
F428953 428953u --- NO COMMENTS
F428954 428954u --- NO COMMENTS
F428955 428955u --- NO COMMENTS
F428956 428956u --- NO COMMENTS
F428957 428957u --- NO COMMENTS
F428958 428958u --- NO COMMENTS
F428959 428959u --- NO COMMENTS
F42895 42895u --- NO COMMENTS
F42896 42896u --- NO COMMENTS
F42897 42897u --- NO COMMENTS
F42900 42900u --- NO COMMENTS
F42901 42901u --- NO COMMENTS
F42902 42902u --- NO COMMENTS
F429032 429032u --- NO COMMENTS
F429033 429033u --- NO COMMENTS
F429034 429034u --- NO COMMENTS
F429035 429035u --- NO COMMENTS
F429036 429036u --- NO COMMENTS
F429037 429037u --- NO COMMENTS
F429038 429038u --- NO COMMENTS
F429039 429039u --- NO COMMENTS
F42903 42903u --- NO COMMENTS
F429048 429048u --- NO COMMENTS
F429049 429049u --- NO COMMENTS
F429050 429050u --- NO COMMENTS
F429051 429051u --- NO COMMENTS
F429052 429052u --- NO COMMENTS
F429053 429053u --- NO COMMENTS
F429054 429054u --- NO COMMENTS
F429055 429055u --- NO COMMENTS
F429056 429056u --- NO COMMENTS
F429057 429057u --- NO COMMENTS
F429058 429058u --- NO COMMENTS
F429059 429059u --- NO COMMENTS
F429060 429060u --- NO COMMENTS
F429061 429061u --- NO COMMENTS
F429062 429062u --- NO COMMENTS
F429063 429063u --- NO COMMENTS
F429064 429064u --- NO COMMENTS
F429065 429065u --- NO COMMENTS
F429066 429066u --- NO COMMENTS
F429067 429067u --- NO COMMENTS
F429068 429068u --- NO COMMENTS
F429069 429069u --- NO COMMENTS
F429070 429070u --- NO COMMENTS
F429071 429071u --- NO COMMENTS
F429072 429072u --- NO COMMENTS
F429073 429073u --- NO COMMENTS
F429074 429074u --- NO COMMENTS
F429075 429075u --- NO COMMENTS
F429076 429076u --- NO COMMENTS
F429077 429077u --- NO COMMENTS
F429078 429078u --- NO COMMENTS
F429079 429079u --- NO COMMENTS
F42907 42907u --- NO COMMENTS
F429080 429080u --- NO COMMENTS
F429081 429081u --- NO COMMENTS
F429082 429082u --- NO COMMENTS
F429083 429083u --- NO COMMENTS
F429084 429084u --- NO COMMENTS
F429085 429085u --- NO COMMENTS
F429086 429086u --- NO COMMENTS
F429087 429087u --- NO COMMENTS
F42908 42908u --- NO COMMENTS
F42909 42909u --- NO COMMENTS
F42910 42910u --- NO COMMENTS
F429112 429112u --- NO COMMENTS
F429113 429113u --- NO COMMENTS
F429114 429114u --- NO COMMENTS
F429115 429115u --- NO COMMENTS
F429116 429116u --- NO COMMENTS
F429117 429117u --- NO COMMENTS
F429118 429118u --- NO COMMENTS
F429119 429119u --- NO COMMENTS
F429120 429120u --- NO COMMENTS
F429121 429121u --- NO COMMENTS
F429122 429122u --- NO COMMENTS
F429123 429123u --- NO COMMENTS
F429124 429124u --- NO COMMENTS
F429125 429125u --- NO COMMENTS
F429126 429126u --- NO COMMENTS
F429127 429127u --- NO COMMENTS
F42913 42913u --- NO COMMENTS
F42914 42914u --- NO COMMENTS
F42915 42915u --- NO COMMENTS
F42916 42916u --- NO COMMENTS
F42917 42917u --- NO COMMENTS
F42918 42918u --- NO COMMENTS
F42919 42919u --- NO COMMENTS
F429200 429200u --- NO COMMENTS
F429201 429201u --- NO COMMENTS
F429202 429202u --- NO COMMENTS
F429203 429203u --- NO COMMENTS
F429204 429204u --- NO COMMENTS
F429205 429205u --- NO COMMENTS
F429206 429206u --- NO COMMENTS
F429207 429207u --- NO COMMENTS
F42920 42920u --- NO COMMENTS
F429216 429216u --- NO COMMENTS
F429217 429217u --- NO COMMENTS
F429218 429218u --- NO COMMENTS
F429219 429219u --- NO COMMENTS
F42921 42921u --- NO COMMENTS
F429220 429220u --- NO COMMENTS
F429221 429221u --- NO COMMENTS
F429222 429222u --- NO COMMENTS
F429223 429223u --- NO COMMENTS
F429224 429224u --- NO COMMENTS
F429225 429225u --- NO COMMENTS
F429226 429226u --- NO COMMENTS
F429227 429227u --- NO COMMENTS
F429228 429228u --- NO COMMENTS
F429229 429229u --- NO COMMENTS
F42922 42922u --- NO COMMENTS
F429230 429230u --- NO COMMENTS
F429231 429231u --- NO COMMENTS
F429232 429232u --- NO COMMENTS
F429233 429233u --- NO COMMENTS
F429234 429234u --- NO COMMENTS
F429235 429235u --- NO COMMENTS
F429236 429236u --- NO COMMENTS
F429237 429237u --- NO COMMENTS
F429238 429238u --- NO COMMENTS
F429239 429239u --- NO COMMENTS
F42923 42923u --- NO COMMENTS
F429240 429240u --- NO COMMENTS
F429241 429241u --- NO COMMENTS
F429242 429242u --- NO COMMENTS
F429243 429243u --- NO COMMENTS
F429244 429244u --- NO COMMENTS
F429245 429245u --- NO COMMENTS
F429246 429246u --- NO COMMENTS
F429247 429247u --- NO COMMENTS
F429248 429248u --- NO COMMENTS
F429249 429249u --- NO COMMENTS
F42924 42924u --- NO COMMENTS
F429250 429250u --- NO COMMENTS
F429251 429251u --- NO COMMENTS
F429252 429252u --- NO COMMENTS
F429253 429253u --- NO COMMENTS
F429254 429254u --- NO COMMENTS
F429255 429255u --- NO COMMENTS
F429280 429280u --- NO COMMENTS
F429281 429281u --- NO COMMENTS
F429282 429282u --- NO COMMENTS
F429283 429283u --- NO COMMENTS
F429284 429284u --- NO COMMENTS
F429285 429285u --- NO COMMENTS
F429286 429286u --- NO COMMENTS
F429287 429287u --- NO COMMENTS
F429288 429288u --- NO COMMENTS
F429289 429289u --- NO COMMENTS
F429290 429290u --- NO COMMENTS
F429291 429291u --- NO COMMENTS
F429292 429292u --- NO COMMENTS
F429293 429293u --- NO COMMENTS
F429294 429294u --- NO COMMENTS
F429295 429295u --- NO COMMENTS
F42929 42929u --- NO COMMENTS
F42930 42930u --- NO COMMENTS
F42931 42931u --- NO COMMENTS
F42932 42932u --- NO COMMENTS
F42935 42935u --- NO COMMENTS
F429368 429368u --- NO COMMENTS
F429369 429369u --- NO COMMENTS
F42936 42936u --- NO COMMENTS
F429370 429370u --- NO COMMENTS
F429371 429371u --- NO COMMENTS
F429372 429372u --- NO COMMENTS
F429373 429373u --- NO COMMENTS
F429374 429374u --- NO COMMENTS
F429375 429375u --- NO COMMENTS
F429376 429376u --- NO COMMENTS
F429377 429377u --- NO COMMENTS
F429378 429378u --- NO COMMENTS
F429379 429379u --- NO COMMENTS
F42937 42937u --- NO COMMENTS
F429380 429380u --- NO COMMENTS
F429381 429381u --- NO COMMENTS
F429382 429382u --- NO COMMENTS
F429383 429383u --- NO COMMENTS
F429384 429384u --- NO COMMENTS
F429385 429385u --- NO COMMENTS
F429386 429386u --- NO COMMENTS
F429387 429387u --- NO COMMENTS
F429388 429388u --- NO COMMENTS
F429389 429389u --- NO COMMENTS
F42938 42938u --- NO COMMENTS
F429390 429390u --- NO COMMENTS
F429391 429391u --- NO COMMENTS
F429392 429392u --- NO COMMENTS
F429393 429393u --- NO COMMENTS
F429394 429394u --- NO COMMENTS
F429395 429395u --- NO COMMENTS
F429396 429396u --- NO COMMENTS
F429397 429397u --- NO COMMENTS
F429398 429398u --- NO COMMENTS
F429399 429399u --- NO COMMENTS
F42939 42939u --- NO COMMENTS
F42940 42940u --- NO COMMENTS
F42941 42941u --- NO COMMENTS
F42942 42942u --- NO COMMENTS
F429432 429432u --- NO COMMENTS
F429433 429433u --- NO COMMENTS
F429434 429434u --- NO COMMENTS
F429435 429435u --- NO COMMENTS
F429436 429436u --- NO COMMENTS
F429437 429437u --- NO COMMENTS
F429438 429438u --- NO COMMENTS
F429439 429439u --- NO COMMENTS
F42943 42943u --- NO COMMENTS
F42944 42944u --- NO COMMENTS
F42945 42945u --- NO COMMENTS
F429488 429488u --- NO COMMENTS
F429489 429489u --- NO COMMENTS
F429490 429490u --- NO COMMENTS
F429491 429491u --- NO COMMENTS
F429492 429492u --- NO COMMENTS
F429493 429493u --- NO COMMENTS
F429494 429494u --- NO COMMENTS
F429495 429495u --- NO COMMENTS
F429504 429504u --- NO COMMENTS
F429505 429505u --- NO COMMENTS
F429506 429506u --- NO COMMENTS
F429507 429507u --- NO COMMENTS
F429508 429508u --- NO COMMENTS
F429509 429509u --- NO COMMENTS
F42950 42950u --- NO COMMENTS
F429510 429510u --- NO COMMENTS
F429511 429511u --- NO COMMENTS
F429512 429512u --- NO COMMENTS
F429513 429513u --- NO COMMENTS
F429514 429514u --- NO COMMENTS
F429515 429515u --- NO COMMENTS
F429516 429516u --- NO COMMENTS
F429517 429517u --- NO COMMENTS
F429518 429518u --- NO COMMENTS
F429519 429519u --- NO COMMENTS
F42951 42951u --- NO COMMENTS
F429520 429520u --- NO COMMENTS
F429521 429521u --- NO COMMENTS
F429522 429522u --- NO COMMENTS
F429523 429523u --- NO COMMENTS
F429524 429524u --- NO COMMENTS
F429525 429525u --- NO COMMENTS
F429526 429526u --- NO COMMENTS
F429527 429527u --- NO COMMENTS
F429528 429528u --- NO COMMENTS
F429529 429529u --- NO COMMENTS
F42952 42952u --- NO COMMENTS
F429530 429530u --- NO COMMENTS
F429531 429531u --- NO COMMENTS
F429532 429532u --- NO COMMENTS
F429533 429533u --- NO COMMENTS
F429534 429534u --- NO COMMENTS
F429535 429535u --- NO COMMENTS
F429536 429536u --- NO COMMENTS
F429537 429537u --- NO COMMENTS
F429538 429538u --- NO COMMENTS
F429539 429539u --- NO COMMENTS
F42953 42953u --- NO COMMENTS
F429540 429540u --- NO COMMENTS
F429541 429541u --- NO COMMENTS
F429542 429542u --- NO COMMENTS
F429543 429543u --- NO COMMENTS
F429568 429568u --- NO COMMENTS
F429569 429569u --- NO COMMENTS
F42956 42956u --- NO COMMENTS
F429570 429570u --- NO COMMENTS
F429571 429571u --- NO COMMENTS
F429572 429572u --- NO COMMENTS
F429573 429573u --- NO COMMENTS
F429574 429574u --- NO COMMENTS
F429575 429575u --- NO COMMENTS
F429576 429576u --- NO COMMENTS
F429577 429577u --- NO COMMENTS
F429578 429578u --- NO COMMENTS
F429579 429579u --- NO COMMENTS
F42957 42957u --- NO COMMENTS
F429580 429580u --- NO COMMENTS
F429581 429581u --- NO COMMENTS
F429582 429582u --- NO COMMENTS
F429583 429583u --- NO COMMENTS
F42958 42958u --- NO COMMENTS
F42959 42959u --- NO COMMENTS
F42960 42960u --- NO COMMENTS
F42961 42961u --- NO COMMENTS
F42962 42962u --- NO COMMENTS
F42963 42963u --- NO COMMENTS
F429656 429656u --- NO COMMENTS
F429657 429657u --- NO COMMENTS
F429658 429658u --- NO COMMENTS
F429659 429659u --- NO COMMENTS
F42965 42965u --- NO COMMENTS
F429660 429660u --- NO COMMENTS
F429661 429661u --- NO COMMENTS
F429662 429662u --- NO COMMENTS
F429663 429663u --- NO COMMENTS
F42966 42966u --- NO COMMENTS
F429672 429672u --- NO COMMENTS
F429673 429673u --- NO COMMENTS
F429674 429674u --- NO COMMENTS
F429675 429675u --- NO COMMENTS
F429676 429676u --- NO COMMENTS
F429677 429677u --- NO COMMENTS
F429678 429678u --- NO COMMENTS
F429679 429679u --- NO COMMENTS
F42967 42967u --- NO COMMENTS
F429680 429680u --- NO COMMENTS
F429681 429681u --- NO COMMENTS
F429682 429682u --- NO COMMENTS
F429683 429683u --- NO COMMENTS
F429684 429684u --- NO COMMENTS
F429685 429685u --- NO COMMENTS
F429686 429686u --- NO COMMENTS
F429687 429687u --- NO COMMENTS
F429688 429688u --- NO COMMENTS
F429689 429689u --- NO COMMENTS
F42968 42968u --- NO COMMENTS
F429690 429690u --- NO COMMENTS
F429691 429691u --- NO COMMENTS
F429692 429692u --- NO COMMENTS
F429693 429693u --- NO COMMENTS
F429694 429694u --- NO COMMENTS
F429695 429695u --- NO COMMENTS
F429696 429696u --- NO COMMENTS
F429697 429697u --- NO COMMENTS
F429698 429698u --- NO COMMENTS
F429699 429699u --- NO COMMENTS
F42969 42969u --- NO COMMENTS
F429700 429700u --- NO COMMENTS
F429701 429701u --- NO COMMENTS
F429702 429702u --- NO COMMENTS
F429703 429703u --- NO COMMENTS
F429704 429704u --- NO COMMENTS
F429705 429705u --- NO COMMENTS
F429706 429706u --- NO COMMENTS
F429707 429707u --- NO COMMENTS
F429708 429708u --- NO COMMENTS
F429709 429709u --- NO COMMENTS
F429710 429710u --- NO COMMENTS
F429711 429711u --- NO COMMENTS
F429736 429736u --- NO COMMENTS
F429737 429737u --- NO COMMENTS
F429738 429738u --- NO COMMENTS
F429739 429739u --- NO COMMENTS
F42973 42973u --- NO COMMENTS
F429740 429740u --- NO COMMENTS
F429741 429741u --- NO COMMENTS
F429742 429742u --- NO COMMENTS
F429743 429743u --- NO COMMENTS
F429744 429744u --- NO COMMENTS
F429745 429745u --- NO COMMENTS
F429746 429746u --- NO COMMENTS
F429747 429747u --- NO COMMENTS
F429748 429748u --- NO COMMENTS
F429749 429749u --- NO COMMENTS
F42974 42974u --- NO COMMENTS
F429750 429750u --- NO COMMENTS
F429751 429751u --- NO COMMENTS
F42975 42975u --- NO COMMENTS
F42976 42976u --- NO COMMENTS
F42977 42977u --- NO COMMENTS
F42978 42978u --- NO COMMENTS
F42979 42979u --- NO COMMENTS
F42982 42982u --- NO COMMENTS
F42983 42983u --- NO COMMENTS
F42984 42984u --- NO COMMENTS
F42985 42985u --- NO COMMENTS
F42986 42986u --- NO COMMENTS
F42987 42987u --- NO COMMENTS
F42988 42988u --- NO COMMENTS
F42989 42989u --- NO COMMENTS
F42990 42990u --- NO COMMENTS
F42992 42992u --- NO COMMENTS
F42993 42993u --- NO COMMENTS
F42994 42994u --- NO COMMENTS
F42995 42995u --- NO COMMENTS
F429960 429960u --- NO COMMENTS
F429961 429961u --- NO COMMENTS
F429962 429962u --- NO COMMENTS
F429963 429963u --- NO COMMENTS
F429964 429964u --- NO COMMENTS
F429965 429965u --- NO COMMENTS
F429966 429966u --- NO COMMENTS
F429967 429967u --- NO COMMENTS
F42996 42996u --- NO COMMENTS
F429976 429976u --- NO COMMENTS
F429977 429977u --- NO COMMENTS
F429978 429978u --- NO COMMENTS
F429979 429979u --- NO COMMENTS
F429980 429980u --- NO COMMENTS
F429981 429981u --- NO COMMENTS
F429982 429982u --- NO COMMENTS
F429983 429983u --- NO COMMENTS
F429984 429984u --- NO COMMENTS
F429985 429985u --- NO COMMENTS
F429986 429986u --- NO COMMENTS
F429987 429987u --- NO COMMENTS
F429988 429988u --- NO COMMENTS
F429989 429989u --- NO COMMENTS
F429990 429990u --- NO COMMENTS
F429991 429991u --- NO COMMENTS
F429992 429992u --- NO COMMENTS
F429993 429993u --- NO COMMENTS
F429994 429994u --- NO COMMENTS
F429995 429995u --- NO COMMENTS
F429996 429996u --- NO COMMENTS
F429997 429997u --- NO COMMENTS
F429998 429998u --- NO COMMENTS
F429999 429999u --- NO COMMENTS
F430000 430000u --- NO COMMENTS
F430001 430001u --- NO COMMENTS
F430002 430002u --- NO COMMENTS
F430003 430003u --- NO COMMENTS
F430004 430004u --- NO COMMENTS
F430005 430005u --- NO COMMENTS
F430006 430006u --- NO COMMENTS
F430007 430007u --- NO COMMENTS
F430008 430008u --- NO COMMENTS
F430009 430009u --- NO COMMENTS
F43000 43000u --- NO COMMENTS
F430010 430010u --- NO COMMENTS
F430011 430011u --- NO COMMENTS
F430012 430012u --- NO COMMENTS
F430013 430013u --- NO COMMENTS
F430014 430014u --- NO COMMENTS
F430015 430015u --- NO COMMENTS
F43001 43001u --- NO COMMENTS
F43002 43002u --- NO COMMENTS
F43003 43003u --- NO COMMENTS
F430040 430040u --- NO COMMENTS
F430041 430041u --- NO COMMENTS
F430042 430042u --- NO COMMENTS
F430043 430043u --- NO COMMENTS
F430044 430044u --- NO COMMENTS
F430045 430045u --- NO COMMENTS
F430046 430046u --- NO COMMENTS
F430047 430047u --- NO COMMENTS
F430048 430048u --- NO COMMENTS
F430049 430049u --- NO COMMENTS
F43004 43004u --- NO COMMENTS
F430050 430050u --- NO COMMENTS
F430051 430051u --- NO COMMENTS
F430052 430052u --- NO COMMENTS
F430053 430053u --- NO COMMENTS
F430054 430054u --- NO COMMENTS
F430055 430055u --- NO COMMENTS
F43005 43005u --- NO COMMENTS
F43006 43006u --- NO COMMENTS
F43009 43009u --- NO COMMENTS
F43010 43010u --- NO COMMENTS
F43011 43011u --- NO COMMENTS
F430128 430128u --- NO COMMENTS
F430129 430129u --- NO COMMENTS
F43012 43012u --- NO COMMENTS
F430130 430130u --- NO COMMENTS
F430131 430131u --- NO COMMENTS
F430132 430132u --- NO COMMENTS
F430133 430133u --- NO COMMENTS
F430134 430134u --- NO COMMENTS
F430135 430135u --- NO COMMENTS
F43013 43013u --- NO COMMENTS
F430144 430144u --- NO COMMENTS
F430145 430145u --- NO COMMENTS
F430146 430146u --- NO COMMENTS
F430147 430147u --- NO COMMENTS
F430148 430148u --- NO COMMENTS
F430149 430149u --- NO COMMENTS
F43014 43014u --- NO COMMENTS
F430150 430150u --- NO COMMENTS
F430151 430151u --- NO COMMENTS
F430152 430152u --- NO COMMENTS
F430153 430153u --- NO COMMENTS
F430154 430154u --- NO COMMENTS
F430155 430155u --- NO COMMENTS
F430156 430156u --- NO COMMENTS
F430157 430157u --- NO COMMENTS
F430158 430158u --- NO COMMENTS
F430159 430159u --- NO COMMENTS
F43015 43015u --- NO COMMENTS
F430160 430160u --- NO COMMENTS
F430161 430161u --- NO COMMENTS
F430162 430162u --- NO COMMENTS
F430163 430163u --- NO COMMENTS
F430164 430164u --- NO COMMENTS
F430165 430165u --- NO COMMENTS
F430166 430166u --- NO COMMENTS
F430167 430167u --- NO COMMENTS
F430168 430168u --- NO COMMENTS
F430169 430169u --- NO COMMENTS
F43016 43016u --- NO COMMENTS
F430170 430170u --- NO COMMENTS
F430171 430171u --- NO COMMENTS
F430172 430172u --- NO COMMENTS
F430173 430173u --- NO COMMENTS
F430174 430174u --- NO COMMENTS
F430175 430175u --- NO COMMENTS
F430176 430176u --- NO COMMENTS
F430177 430177u --- NO COMMENTS
F430178 430178u --- NO COMMENTS
F430179 430179u --- NO COMMENTS
F43017 43017u --- NO COMMENTS
F430180 430180u --- NO COMMENTS
F430181 430181u --- NO COMMENTS
F430182 430182u --- NO COMMENTS
F430183 430183u --- NO COMMENTS
F43019 43019u --- NO COMMENTS
F430208 430208u --- NO COMMENTS
F430209 430209u --- NO COMMENTS
F43020 43020u --- NO COMMENTS
F430210 430210u --- NO COMMENTS
F430211 430211u --- NO COMMENTS
F430212 430212u --- NO COMMENTS
F430213 430213u --- NO COMMENTS
F430214 430214u --- NO COMMENTS
F430215 430215u --- NO COMMENTS
F430216 430216u --- NO COMMENTS
F430217 430217u --- NO COMMENTS
F430218 430218u --- NO COMMENTS
F430219 430219u --- NO COMMENTS
F43021 43021u --- NO COMMENTS
F430220 430220u --- NO COMMENTS
F430221 430221u --- NO COMMENTS
F430222 430222u --- NO COMMENTS
F430223 430223u --- NO COMMENTS
F43022 43022u --- NO COMMENTS
F43023 43023u --- NO COMMENTS
F43027 43027u --- NO COMMENTS
F43028 43028u --- NO COMMENTS
F430296 430296u --- NO COMMENTS
F430297 430297u --- NO COMMENTS
F430298 430298u --- NO COMMENTS
F430299 430299u --- NO COMMENTS
F43029 43029u --- NO COMMENTS
F430300 430300u --- NO COMMENTS
F430301 430301u --- NO COMMENTS
F430302 430302u --- NO COMMENTS
F430303 430303u --- NO COMMENTS
F43030 43030u --- NO COMMENTS
F430312 430312u --- NO COMMENTS
F430313 430313u --- NO COMMENTS
F430314 430314u --- NO COMMENTS
F430315 430315u --- NO COMMENTS
F430316 430316u --- NO COMMENTS
F430317 430317u --- NO COMMENTS
F430318 430318u --- NO COMMENTS
F430319 430319u --- NO COMMENTS
F43031 43031u --- NO COMMENTS
F430320 430320u --- NO COMMENTS
F430321 430321u --- NO COMMENTS
F430322 430322u --- NO COMMENTS
F430323 430323u --- NO COMMENTS
F430324 430324u --- NO COMMENTS
F430325 430325u --- NO COMMENTS
F430326 430326u --- NO COMMENTS
F430327 430327u --- NO COMMENTS
F430328 430328u --- NO COMMENTS
F430329 430329u --- NO COMMENTS
F43032 43032u --- NO COMMENTS
F430330 430330u --- NO COMMENTS
F430331 430331u --- NO COMMENTS
F430332 430332u --- NO COMMENTS
F430333 430333u --- NO COMMENTS
F430334 430334u --- NO COMMENTS
F430335 430335u --- NO COMMENTS
F430336 430336u --- NO COMMENTS
F430337 430337u --- NO COMMENTS
F430338 430338u --- NO COMMENTS
F430339 430339u --- NO COMMENTS
F43033 43033u --- NO COMMENTS
F430340 430340u --- NO COMMENTS
F430341 430341u --- NO COMMENTS
F430342 430342u --- NO COMMENTS
F430343 430343u --- NO COMMENTS
F430344 430344u --- NO COMMENTS
F430345 430345u --- NO COMMENTS
F430346 430346u --- NO COMMENTS
F430347 430347u --- NO COMMENTS
F430348 430348u --- NO COMMENTS
F430349 430349u --- NO COMMENTS
F430350 430350u --- NO COMMENTS
F430351 430351u --- NO COMMENTS
F43036 43036u --- NO COMMENTS
F430376 430376u --- NO COMMENTS
F430377 430377u --- NO COMMENTS
F430378 430378u --- NO COMMENTS
F430379 430379u --- NO COMMENTS
F43037 43037u --- NO COMMENTS
F430380 430380u --- NO COMMENTS
F430381 430381u --- NO COMMENTS
F430382 430382u --- NO COMMENTS
F430383 430383u --- NO COMMENTS
F430384 430384u --- NO COMMENTS
F430385 430385u --- NO COMMENTS
F430386 430386u --- NO COMMENTS
F430387 430387u --- NO COMMENTS
F430388 430388u --- NO COMMENTS
F430389 430389u --- NO COMMENTS
F43038 43038u --- NO COMMENTS
F430390 430390u --- NO COMMENTS
F430391 430391u --- NO COMMENTS
F43039 43039u --- NO COMMENTS
F43040 43040u --- NO COMMENTS
F43041 43041u --- NO COMMENTS
F43042 43042u --- NO COMMENTS
F43043 43043u --- NO COMMENTS
F43044 43044u --- NO COMMENTS
F43046 43046u --- NO COMMENTS
F43047 43047u --- NO COMMENTS
F43048 43048u --- NO COMMENTS
F43049 43049u --- NO COMMENTS
F43050 43050u --- NO COMMENTS
F43054 43054u --- NO COMMENTS
F43055 43055u --- NO COMMENTS
F43056 43056u --- NO COMMENTS
F43057 43057u --- NO COMMENTS
F43058 43058u --- NO COMMENTS
F43059 43059u --- NO COMMENTS
F43060 43060u --- NO COMMENTS
F43063 43063u --- NO COMMENTS
F43064 43064u --- NO COMMENTS
F43065 43065u --- NO COMMENTS
F43066 43066u --- NO COMMENTS
F43067 43067u --- NO COMMENTS
F43068 43068u --- NO COMMENTS
F43069 43069u --- NO COMMENTS
F43070 43070u --- NO COMMENTS
F43071 43071u --- NO COMMENTS
F43073 43073u --- NO COMMENTS
F43074 43074u --- NO COMMENTS
F43075 43075u --- NO COMMENTS
F43076 43076u --- NO COMMENTS
F43077 43077u --- NO COMMENTS
F43081 43081u --- NO COMMENTS
F43082 43082u --- NO COMMENTS
F43083 43083u --- NO COMMENTS
F43084 43084u --- NO COMMENTS
F43085 43085u --- NO COMMENTS
F43086 43086u --- NO COMMENTS
F43087 43087u --- NO COMMENTS
F43090 43090u --- NO COMMENTS
F43091 43091u --- NO COMMENTS
F43092 43092u --- NO COMMENTS
F43093 43093u --- NO COMMENTS
F43094 43094u --- NO COMMENTS
F43095 43095u --- NO COMMENTS
F43096 43096u --- NO COMMENTS
F43097 43097u --- NO COMMENTS
F43098 43098u --- NO COMMENTS
F43100 43100u --- NO COMMENTS
F43101 43101u --- NO COMMENTS
F43102 43102u --- NO COMMENTS
F43103 43103u --- NO COMMENTS
F43104 43104u --- NO COMMENTS
F43108 43108u --- NO COMMENTS
F43109 43109u --- NO COMMENTS
F43110 43110u --- NO COMMENTS
F43111 43111u --- NO COMMENTS
F43112 43112u --- NO COMMENTS
F43113 43113u --- NO COMMENTS
F43114 43114u --- NO COMMENTS
F43117 43117u --- NO COMMENTS
F43118 43118u --- NO COMMENTS
F43119 43119u --- NO COMMENTS
F43120 43120u --- NO COMMENTS
F43121 43121u --- NO COMMENTS
F43122 43122u --- NO COMMENTS
F43123 43123u --- NO COMMENTS
F43124 43124u --- NO COMMENTS
F43125 43125u --- NO COMMENTS
F43127 43127u --- NO COMMENTS
F43128 43128u --- NO COMMENTS
F43129 43129u --- NO COMMENTS
F43130 43130u --- NO COMMENTS
F43131 43131u --- NO COMMENTS
F43135 43135u --- NO COMMENTS
F43136 43136u --- NO COMMENTS
F43137 43137u --- NO COMMENTS
F43138 43138u --- NO COMMENTS
F43139 43139u --- NO COMMENTS
F43140 43140u --- NO COMMENTS
F43141 43141u --- NO COMMENTS
F43144 43144u --- NO COMMENTS
F43145 43145u --- NO COMMENTS
F43146 43146u --- NO COMMENTS
F43147 43147u --- NO COMMENTS
F43148 43148u --- NO COMMENTS
F43149 43149u --- NO COMMENTS
F43150 43150u --- NO COMMENTS
F43151 43151u --- NO COMMENTS
F43152 43152u --- NO COMMENTS
F43154 43154u --- NO COMMENTS
F43155 43155u --- NO COMMENTS
F43156 43156u --- NO COMMENTS
F43157 43157u --- NO COMMENTS
F43158 43158u --- NO COMMENTS
F43162 43162u --- NO COMMENTS
F43163 43163u --- NO COMMENTS
F43164 43164u --- NO COMMENTS
F43165 43165u --- NO COMMENTS
F43166 43166u --- NO COMMENTS
F43167 43167u --- NO COMMENTS
F43168 43168u --- NO COMMENTS
F43171 43171u --- NO COMMENTS
F43172 43172u --- NO COMMENTS
F43173 43173u --- NO COMMENTS
F43174 43174u --- NO COMMENTS
F43175 43175u --- NO COMMENTS
F43176 43176u --- NO COMMENTS
F43177 43177u --- NO COMMENTS
F43178 43178u --- NO COMMENTS
F43179 43179u --- NO COMMENTS
F43181 43181u --- NO COMMENTS
F43182 43182u --- NO COMMENTS
F43183 43183u --- NO COMMENTS
F43184 43184u --- NO COMMENTS
F43185 43185u --- NO COMMENTS
F43189 43189u --- NO COMMENTS
F43190 43190u --- NO COMMENTS
F43191 43191u --- NO COMMENTS
F43192 43192u --- NO COMMENTS
F43193 43193u --- NO COMMENTS
F43194 43194u --- NO COMMENTS
F43195 43195u --- NO COMMENTS
F43198 43198u --- NO COMMENTS
F43199 43199u --- NO COMMENTS
F43200 43200u --- NO COMMENTS
F43201 43201u --- NO COMMENTS
F43202 43202u --- NO COMMENTS
F43203 43203u --- NO COMMENTS
F43204 43204u --- NO COMMENTS
F43205 43205u --- NO COMMENTS
F43206 43206u --- NO COMMENTS
F43208 43208u --- NO COMMENTS
F43209 43209u --- NO COMMENTS
F43210 43210u --- NO COMMENTS
F43211 43211u --- NO COMMENTS
F43212 43212u --- NO COMMENTS
F43216 43216u --- NO COMMENTS
F43217 43217u --- NO COMMENTS
F43218 43218u --- NO COMMENTS
F43219 43219u --- NO COMMENTS
F43220 43220u --- NO COMMENTS
F43221 43221u --- NO COMMENTS
F43222 43222u --- NO COMMENTS
F43225 43225u --- NO COMMENTS
F43226 43226u --- NO COMMENTS
F43227 43227u --- NO COMMENTS
F43228 43228u --- NO COMMENTS
F43229 43229u --- NO COMMENTS
F43230 43230u --- NO COMMENTS
F43231 43231u --- NO COMMENTS
F43232 43232u --- NO COMMENTS
F43233 43233u --- NO COMMENTS
F43234 43234u --- NO COMMENTS
F43235 43235u --- NO COMMENTS
F43236 43236u --- NO COMMENTS
F43241 43241u --- NO COMMENTS
F43242 43242u --- NO COMMENTS
F43243 43243u --- NO COMMENTS
F43244 43244u --- NO COMMENTS
F43247 43247u --- NO COMMENTS
F43248 43248u --- NO COMMENTS
F43249 43249u --- NO COMMENTS
F43250 43250u --- NO COMMENTS
F43251 43251u --- NO COMMENTS
F432528 432528u --- NO COMMENTS
F432529 432529u --- NO COMMENTS
F43252 43252u --- NO COMMENTS
F432530 432530u --- NO COMMENTS
F432531 432531u --- NO COMMENTS
F432532 432532u --- NO COMMENTS
F432533 432533u --- NO COMMENTS
F432534 432534u --- NO COMMENTS
F432535 432535u --- NO COMMENTS
F432536 432536u --- NO COMMENTS
F432537 432537u --- NO COMMENTS
F432538 432538u --- NO COMMENTS
F432539 432539u --- NO COMMENTS
F43253 43253u --- NO COMMENTS
F432540 432540u --- NO COMMENTS
F432541 432541u --- NO COMMENTS
F432542 432542u --- NO COMMENTS
F432543 432543u --- NO COMMENTS
F43254 43254u --- NO COMMENTS
F43255 43255u --- NO COMMENTS
F432568 432568u --- NO COMMENTS
F432569 432569u --- NO COMMENTS
F43256 43256u --- NO COMMENTS
F432570 432570u --- NO COMMENTS
F432571 432571u --- NO COMMENTS
F432572 432572u --- NO COMMENTS
F432573 432573u --- NO COMMENTS
F432574 432574u --- NO COMMENTS
F432575 432575u --- NO COMMENTS
F432576 432576u --- NO COMMENTS
F432577 432577u --- NO COMMENTS
F432578 432578u --- NO COMMENTS
F432579 432579u --- NO COMMENTS
F43257 43257u --- NO COMMENTS
F432580 432580u --- NO COMMENTS
F432581 432581u --- NO COMMENTS
F432582 432582u --- NO COMMENTS
F432583 432583u --- NO COMMENTS
F43262 43262u --- NO COMMENTS
F432632 432632u --- NO COMMENTS
F432633 432633u --- NO COMMENTS
F432634 432634u --- NO COMMENTS
F432635 432635u --- NO COMMENTS
F432636 432636u --- NO COMMENTS
F432637 432637u --- NO COMMENTS
F432638 432638u --- NO COMMENTS
F432639 432639u --- NO COMMENTS
F43263 43263u --- NO COMMENTS
F432640 432640u --- NO COMMENTS
F432641 432641u --- NO COMMENTS
F432642 432642u --- NO COMMENTS
F432643 432643u --- NO COMMENTS
F432644 432644u --- NO COMMENTS
F432645 432645u --- NO COMMENTS
F432646 432646u --- NO COMMENTS
F432647 432647u --- NO COMMENTS
F43264 43264u --- NO COMMENTS
F43265 43265u --- NO COMMENTS
F432672 432672u --- NO COMMENTS
F432673 432673u --- NO COMMENTS
F432674 432674u --- NO COMMENTS
F432675 432675u --- NO COMMENTS
F432676 432676u --- NO COMMENTS
F432677 432677u --- NO COMMENTS
F432678 432678u --- NO COMMENTS
F432679 432679u --- NO COMMENTS
F432680 432680u --- NO COMMENTS
F432681 432681u --- NO COMMENTS
F432682 432682u --- NO COMMENTS
F432683 432683u --- NO COMMENTS
F432684 432684u --- NO COMMENTS
F432685 432685u --- NO COMMENTS
F432686 432686u --- NO COMMENTS
F432687 432687u --- NO COMMENTS
F43268 43268u --- NO COMMENTS
F43269 43269u --- NO COMMENTS
F43270 43270u --- NO COMMENTS
F43271 43271u --- NO COMMENTS
F43272 43272u --- NO COMMENTS
F432736 432736u --- NO COMMENTS
F432737 432737u --- NO COMMENTS
F432738 432738u --- NO COMMENTS
F432739 432739u --- NO COMMENTS
F43273 43273u --- NO COMMENTS
F432740 432740u --- NO COMMENTS
F432741 432741u --- NO COMMENTS
F432742 432742u --- NO COMMENTS
F432743 432743u --- NO COMMENTS
F432744 432744u --- NO COMMENTS
F432745 432745u --- NO COMMENTS
F432746 432746u --- NO COMMENTS
F432747 432747u --- NO COMMENTS
F432748 432748u --- NO COMMENTS
F432749 432749u --- NO COMMENTS
F43274 43274u --- NO COMMENTS
F432750 432750u --- NO COMMENTS
F432751 432751u --- NO COMMENTS
F43275 43275u --- NO COMMENTS
F43276 43276u --- NO COMMENTS
F432776 432776u --- NO COMMENTS
F432777 432777u --- NO COMMENTS
F432778 432778u --- NO COMMENTS
F432779 432779u --- NO COMMENTS
F43277 43277u --- NO COMMENTS
F432780 432780u --- NO COMMENTS
F432781 432781u --- NO COMMENTS
F432782 432782u --- NO COMMENTS
F432783 432783u --- NO COMMENTS
F432784 432784u --- NO COMMENTS
F432785 432785u --- NO COMMENTS
F432786 432786u --- NO COMMENTS
F432787 432787u --- NO COMMENTS
F432788 432788u --- NO COMMENTS
F432789 432789u --- NO COMMENTS
F43278 43278u --- NO COMMENTS
F432790 432790u --- NO COMMENTS
F432791 432791u --- NO COMMENTS
F43283 43283u --- NO COMMENTS
F432840 432840u --- NO COMMENTS
F432841 432841u --- NO COMMENTS
F432842 432842u --- NO COMMENTS
F432843 432843u --- NO COMMENTS
F432844 432844u --- NO COMMENTS
F432845 432845u --- NO COMMENTS
F432846 432846u --- NO COMMENTS
F432847 432847u --- NO COMMENTS
F432848 432848u --- NO COMMENTS
F432849 432849u --- NO COMMENTS
F43284 43284u --- NO COMMENTS
F432850 432850u --- NO COMMENTS
F432851 432851u --- NO COMMENTS
F432852 432852u --- NO COMMENTS
F432853 432853u --- NO COMMENTS
F432854 432854u --- NO COMMENTS
F432855 432855u --- NO COMMENTS
F43285 43285u --- NO COMMENTS
F43286 43286u --- NO COMMENTS
F432880 432880u --- NO COMMENTS
F432881 432881u --- NO COMMENTS
F432882 432882u --- NO COMMENTS
F432883 432883u --- NO COMMENTS
F432884 432884u --- NO COMMENTS
F432885 432885u --- NO COMMENTS
F432886 432886u --- NO COMMENTS
F432887 432887u --- NO COMMENTS
F432888 432888u --- NO COMMENTS
F432889 432889u --- NO COMMENTS
F432890 432890u --- NO COMMENTS
F432891 432891u --- NO COMMENTS
F432892 432892u --- NO COMMENTS
F432893 432893u --- NO COMMENTS
F432894 432894u --- NO COMMENTS
F432895 432895u --- NO COMMENTS
F43289 43289u --- NO COMMENTS
F43290 43290u --- NO COMMENTS
F43291 43291u --- NO COMMENTS
F43292 43292u --- NO COMMENTS
F43293 43293u --- NO COMMENTS
F432944 432944u --- NO COMMENTS
F432945 432945u --- NO COMMENTS
F432946 432946u --- NO COMMENTS
F432947 432947u --- NO COMMENTS
F432948 432948u --- NO COMMENTS
F432949 432949u --- NO COMMENTS
F43294 43294u --- NO COMMENTS
F432950 432950u --- NO COMMENTS
F432951 432951u --- NO COMMENTS
F432952 432952u --- NO COMMENTS
F432953 432953u --- NO COMMENTS
F432954 432954u --- NO COMMENTS
F432955 432955u --- NO COMMENTS
F432956 432956u --- NO COMMENTS
F432957 432957u --- NO COMMENTS
F432958 432958u --- NO COMMENTS
F432959 432959u --- NO COMMENTS
F43295 43295u --- NO COMMENTS
F43296 43296u --- NO COMMENTS
F43297 43297u --- NO COMMENTS
F432984 432984u --- NO COMMENTS
F432985 432985u --- NO COMMENTS
F432986 432986u --- NO COMMENTS
F432987 432987u --- NO COMMENTS
F432988 432988u --- NO COMMENTS
F432989 432989u --- NO COMMENTS
F43298 43298u --- NO COMMENTS
F432990 432990u --- NO COMMENTS
F432991 432991u --- NO COMMENTS
F432992 432992u --- NO COMMENTS
F432993 432993u --- NO COMMENTS
F432994 432994u --- NO COMMENTS
F432995 432995u --- NO COMMENTS
F432996 432996u --- NO COMMENTS
F432997 432997u --- NO COMMENTS
F432998 432998u --- NO COMMENTS
F432999 432999u --- NO COMMENTS
F43299 43299u --- NO COMMENTS
F433048 433048u --- NO COMMENTS
F433049 433049u --- NO COMMENTS
F43304 43304u --- NO COMMENTS
F433050 433050u --- NO COMMENTS
F433051 433051u --- NO COMMENTS
F433052 433052u --- NO COMMENTS
F433053 433053u --- NO COMMENTS
F433054 433054u --- NO COMMENTS
F433055 433055u --- NO COMMENTS
F433056 433056u --- NO COMMENTS
F433057 433057u --- NO COMMENTS
F433058 433058u --- NO COMMENTS
F433059 433059u --- NO COMMENTS
F43305 43305u --- NO COMMENTS
F433060 433060u --- NO COMMENTS
F433061 433061u --- NO COMMENTS
F433062 433062u --- NO COMMENTS
F433063 433063u --- NO COMMENTS
F43306 43306u --- NO COMMENTS
F43307 43307u --- NO COMMENTS
F433088 433088u --- NO COMMENTS
F433089 433089u --- NO COMMENTS
F433090 433090u --- NO COMMENTS
F433091 433091u --- NO COMMENTS
F433092 433092u --- NO COMMENTS
F433093 433093u --- NO COMMENTS
F433094 433094u --- NO COMMENTS
F433095 433095u --- NO COMMENTS
F433096 433096u --- NO COMMENTS
F433097 433097u --- NO COMMENTS
F433098 433098u --- NO COMMENTS
F433099 433099u --- NO COMMENTS
F433100 433100u --- NO COMMENTS
F433101 433101u --- NO COMMENTS
F433102 433102u --- NO COMMENTS
F433103 433103u --- NO COMMENTS
F43310 43310u --- NO COMMENTS
F43311 43311u --- NO COMMENTS
F43312 43312u --- NO COMMENTS
F43313 43313u --- NO COMMENTS
F43314 43314u --- NO COMMENTS
F43315 43315u --- NO COMMENTS
F43316 43316u --- NO COMMENTS
F43317 43317u --- NO COMMENTS
F43318 43318u --- NO COMMENTS
F43319 43319u --- NO COMMENTS
F43320 43320u --- NO COMMENTS
F43325 43325u --- NO COMMENTS
F43326 43326u --- NO COMMENTS
F43327 43327u --- NO COMMENTS
F43328 43328u --- NO COMMENTS
F43331 43331u --- NO COMMENTS
F43332 43332u --- NO COMMENTS
F43333 43333u --- NO COMMENTS
F43334 43334u --- NO COMMENTS
F43335 43335u --- NO COMMENTS
F43336 43336u --- NO COMMENTS
F43337 43337u --- NO COMMENTS
F43338 43338u --- NO COMMENTS
F43339 43339u --- NO COMMENTS
F43340 43340u --- NO COMMENTS
F43341 43341u --- NO COMMENTS
F43346 43346u --- NO COMMENTS
F43347 43347u --- NO COMMENTS
F43348 43348u --- NO COMMENTS
F43349 43349u --- NO COMMENTS
F43352 43352u --- NO COMMENTS
F43353 43353u --- NO COMMENTS
F43354 43354u --- NO COMMENTS
F43355 43355u --- NO COMMENTS
F43356 43356u --- NO COMMENTS
F43357 43357u --- NO COMMENTS
F43358 43358u --- NO COMMENTS
F43359 43359u --- NO COMMENTS
F43360 43360u --- NO COMMENTS
F43361 43361u --- NO COMMENTS
F43362 43362u --- NO COMMENTS
F43367 43367u --- NO COMMENTS
F43368 43368u --- NO COMMENTS
F43369 43369u --- NO COMMENTS
F43370 43370u --- NO COMMENTS
F43373 43373u --- NO COMMENTS
F43374 43374u --- NO COMMENTS
F43375 43375u --- NO COMMENTS
F43376 43376u --- NO COMMENTS
F43377 43377u --- NO COMMENTS
F43378 43378u --- NO COMMENTS
F43379 43379u --- NO COMMENTS
F43380 43380u --- NO COMMENTS
F43381 43381u --- NO COMMENTS
F43382 43382u --- NO COMMENTS
F43383 43383u --- NO COMMENTS
F43388 43388u --- NO COMMENTS
F43389 43389u --- NO COMMENTS
F43390 43390u --- NO COMMENTS
F43391 43391u --- NO COMMENTS
F43394 43394u --- NO COMMENTS
F43395 43395u --- NO COMMENTS
F43396 43396u --- NO COMMENTS
F43397 43397u --- NO COMMENTS
F43398 43398u --- NO COMMENTS
F43399 43399u --- NO COMMENTS
F43400 43400u --- NO COMMENTS
F43401 43401u --- NO COMMENTS
F43402 43402u --- NO COMMENTS
F43403 43403u --- NO COMMENTS
F43404 43404u --- NO COMMENTS
F43409 43409u --- NO COMMENTS
F43410 43410u --- NO COMMENTS
F43411 43411u --- NO COMMENTS
F43412 43412u --- NO COMMENTS
F43415 43415u --- NO COMMENTS
F43416 43416u --- NO COMMENTS
F43417 43417u --- NO COMMENTS
F43418 43418u --- NO COMMENTS
F43419 43419u --- NO COMMENTS
F43420 43420u --- NO COMMENTS
F43421 43421u --- NO COMMENTS
F43422 43422u --- NO COMMENTS
F43423 43423u --- NO COMMENTS
F43424 43424u --- NO COMMENTS
F43425 43425u --- NO COMMENTS
F43430 43430u --- NO COMMENTS
F43431 43431u --- NO COMMENTS
F43432 43432u --- NO COMMENTS
F43433 43433u --- NO COMMENTS
F43436 43436u --- NO COMMENTS
F43437 43437u --- NO COMMENTS
F43438 43438u --- NO COMMENTS
F43439 43439u --- NO COMMENTS
F43440 43440u --- NO COMMENTS
F43441 43441u --- NO COMMENTS
F43442 43442u --- NO COMMENTS
F43443 43443u --- NO COMMENTS
F43444 43444u --- NO COMMENTS
F43445 43445u --- NO COMMENTS
F43446 43446u --- NO COMMENTS
F43451 43451u --- NO COMMENTS
F43452 43452u --- NO COMMENTS
F43453 43453u --- NO COMMENTS
F43454 43454u --- NO COMMENTS
F43457 43457u --- NO COMMENTS
F43458 43458u --- NO COMMENTS
F43459 43459u --- NO COMMENTS
F43460 43460u --- NO COMMENTS
F43461 43461u --- NO COMMENTS
F43462 43462u --- NO COMMENTS
F43463 43463u --- NO COMMENTS
F43464 43464u --- NO COMMENTS
F43465 43465u --- NO COMMENTS
F43466 43466u --- NO COMMENTS
F43467 43467u --- NO COMMENTS
F43472 43472u --- NO COMMENTS
F43473 43473u --- NO COMMENTS
F43474 43474u --- NO COMMENTS
F43475 43475u --- NO COMMENTS
F43478 43478u --- NO COMMENTS
F43479 43479u --- NO COMMENTS
F43480 43480u --- NO COMMENTS
F43481 43481u --- NO COMMENTS
F43482 43482u --- NO COMMENTS
F43483 43483u --- NO COMMENTS
F43484 43484u --- NO COMMENTS
F43485 43485u --- NO COMMENTS
F43486 43486u --- NO COMMENTS
F43487 43487u --- NO COMMENTS
F43488 43488u --- NO COMMENTS
F43493 43493u --- NO COMMENTS
F43494 43494u --- NO COMMENTS
F43495 43495u --- NO COMMENTS
F43496 43496u --- NO COMMENTS
F43499 43499u --- NO COMMENTS
F43500 43500u --- NO COMMENTS
F43501 43501u --- NO COMMENTS
F43502 43502u --- NO COMMENTS
F43503 43503u --- NO COMMENTS
F43504 43504u --- NO COMMENTS
F43505 43505u --- NO COMMENTS
F43506 43506u --- NO COMMENTS
F43507 43507u --- NO COMMENTS
F43508 43508u --- NO COMMENTS
F43509 43509u --- NO COMMENTS
F43514 43514u --- NO COMMENTS
F43515 43515u --- NO COMMENTS
F43516 43516u --- NO COMMENTS
F43517 43517u --- NO COMMENTS
F43520 43520u --- NO COMMENTS
F43521 43521u --- NO COMMENTS
F43522 43522u --- NO COMMENTS
F43523 43523u --- NO COMMENTS
F43524 43524u --- NO COMMENTS
F43525 43525u --- NO COMMENTS
F43526 43526u --- NO COMMENTS
F43527 43527u --- NO COMMENTS
F43528 43528u --- NO COMMENTS
F43529 43529u --- NO COMMENTS
F43530 43530u --- NO COMMENTS
F43535 43535u --- NO COMMENTS
F43536 43536u --- NO COMMENTS
F43537 43537u --- NO COMMENTS
F43538 43538u --- NO COMMENTS
F43541 43541u --- NO COMMENTS
F43542 43542u --- NO COMMENTS
F43543 43543u --- NO COMMENTS
F43544 43544u --- NO COMMENTS
F43545 43545u --- NO COMMENTS
F43546 43546u --- NO COMMENTS
F43547 43547u --- NO COMMENTS
F43548 43548u --- NO COMMENTS
F43549 43549u --- NO COMMENTS
F43550 43550u --- NO COMMENTS
F43551 43551u --- NO COMMENTS
F43556 43556u --- NO COMMENTS
F43557 43557u --- NO COMMENTS
F43558 43558u --- NO COMMENTS
F43559 43559u --- NO COMMENTS
F43562 43562u --- NO COMMENTS
F43563 43563u --- NO COMMENTS
F43564 43564u --- NO COMMENTS
F43565 43565u --- NO COMMENTS
F43566 43566u --- NO COMMENTS
F43567 43567u --- NO COMMENTS
F43568 43568u --- NO COMMENTS
F43569 43569u --- NO COMMENTS
F43570 43570u --- NO COMMENTS
F43571 43571u --- NO COMMENTS
F43572 43572u --- NO COMMENTS
F43577 43577u --- NO COMMENTS
F43578 43578u --- NO COMMENTS
F43579 43579u --- NO COMMENTS
F43580 43580u --- NO COMMENTS
F43583 43583u --- NO COMMENTS
F43584 43584u --- NO COMMENTS
F43585 43585u --- NO COMMENTS
F43586 43586u --- NO COMMENTS
F43587 43587u --- NO COMMENTS
F43588 43588u --- NO COMMENTS
F43589 43589u --- NO COMMENTS
F43590 43590u --- NO COMMENTS
F43591 43591u --- NO COMMENTS
F43592 43592u --- NO COMMENTS
F43593 43593u --- NO COMMENTS
F43598 43598u --- NO COMMENTS
F43599 43599u --- NO COMMENTS
F43600 43600u --- NO COMMENTS
F43601 43601u --- NO COMMENTS
F43604 43604u --- NO COMMENTS
F43605 43605u --- NO COMMENTS
F43606 43606u --- NO COMMENTS
F43607 43607u --- NO COMMENTS
F43608 43608u --- NO COMMENTS
F43609 43609u --- NO COMMENTS
F43610 43610u --- NO COMMENTS
F43611 43611u --- NO COMMENTS
F43612 43612u --- NO COMMENTS
F43613 43613u --- NO COMMENTS
F43614 43614u --- NO COMMENTS
F43619 43619u --- NO COMMENTS
F43620 43620u --- NO COMMENTS
F43621 43621u --- NO COMMENTS
F43622 43622u --- NO COMMENTS
F43625 43625u --- NO COMMENTS
F43626 43626u --- NO COMMENTS
F43627 43627u --- NO COMMENTS
F43628 43628u --- NO COMMENTS
F43629 43629u --- NO COMMENTS
F43630 43630u --- NO COMMENTS
F43631 43631u --- NO COMMENTS
F43632 43632u --- NO COMMENTS
F43633 43633u --- NO COMMENTS
F43634 43634u --- NO COMMENTS
F43635 43635u --- NO COMMENTS
F43640 43640u --- NO COMMENTS
F43641 43641u --- NO COMMENTS
F43642 43642u --- NO COMMENTS
F43643 43643u --- NO COMMENTS
F43646 43646u --- NO COMMENTS
F43647 43647u --- NO COMMENTS
F43648 43648u --- NO COMMENTS
F43649 43649u --- NO COMMENTS
F43650 43650u --- NO COMMENTS
F43651 43651u --- NO COMMENTS
F43652 43652u --- NO COMMENTS
F43653 43653u --- NO COMMENTS
F43655 43655u --- NO COMMENTS
F43656 43656u --- NO COMMENTS
F43657 43657u --- NO COMMENTS
F43658 43658u --- NO COMMENTS
F43659 43659u --- NO COMMENTS
F43663 43663u --- NO COMMENTS
F43664 43664u --- NO COMMENTS
F43665 43665u --- NO COMMENTS
F43666 43666u --- NO COMMENTS
F43667 43667u --- NO COMMENTS
F43668 43668u --- NO COMMENTS
F43669 43669u --- NO COMMENTS
F43672 43672u --- NO COMMENTS
F43673 43673u --- NO COMMENTS
F43674 43674u --- NO COMMENTS
F43675 43675u --- NO COMMENTS
F43676 43676u --- NO COMMENTS
F43677 43677u --- NO COMMENTS
F43678 43678u --- NO COMMENTS
F43679 43679u --- NO COMMENTS
F43680 43680u --- NO COMMENTS
F43682 43682u --- NO COMMENTS
F43683 43683u --- NO COMMENTS
F43684 43684u --- NO COMMENTS
F43685 43685u --- NO COMMENTS
F43686 43686u --- NO COMMENTS
F43690 43690u --- NO COMMENTS
F43691 43691u --- NO COMMENTS
F43692 43692u --- NO COMMENTS
F43693 43693u --- NO COMMENTS
F43694 43694u --- NO COMMENTS
F43695 43695u --- NO COMMENTS
F43696 43696u --- NO COMMENTS
F43699 43699u --- NO COMMENTS
F43700 43700u --- NO COMMENTS
F43701 43701u --- NO COMMENTS
F43702 43702u --- NO COMMENTS
F43703 43703u --- NO COMMENTS
F43704 43704u --- NO COMMENTS
F43705 43705u --- NO COMMENTS
F43706 43706u --- NO COMMENTS
F43707 43707u --- NO COMMENTS
F43709 43709u --- NO COMMENTS
F43710 43710u --- NO COMMENTS
F43711 43711u --- NO COMMENTS
F43712 43712u --- NO COMMENTS
F43713 43713u --- NO COMMENTS
F43717 43717u --- NO COMMENTS
F43718 43718u --- NO COMMENTS
F43719 43719u --- NO COMMENTS
F43720 43720u --- NO COMMENTS
F43721 43721u --- NO COMMENTS
F43722 43722u --- NO COMMENTS
F43723 43723u --- NO COMMENTS
F43726 43726u --- NO COMMENTS
F43727 43727u --- NO COMMENTS
F43728 43728u --- NO COMMENTS
F43729 43729u --- NO COMMENTS
F43730 43730u --- NO COMMENTS
F43731 43731u --- NO COMMENTS
F43732 43732u --- NO COMMENTS
F43733 43733u --- NO COMMENTS
F43734 43734u --- NO COMMENTS
F43736 43736u --- NO COMMENTS
F43737 43737u --- NO COMMENTS
F43738 43738u --- NO COMMENTS
F43739 43739u --- NO COMMENTS
F43740 43740u --- NO COMMENTS
F43744 43744u --- NO COMMENTS
F43745 43745u --- NO COMMENTS
F43746 43746u --- NO COMMENTS
F43747 43747u --- NO COMMENTS
F43748 43748u --- NO COMMENTS
F43749 43749u --- NO COMMENTS
F43750 43750u --- NO COMMENTS
F43753 43753u --- NO COMMENTS
F43754 43754u --- NO COMMENTS
F43755 43755u --- NO COMMENTS
F43756 43756u --- NO COMMENTS
F43757 43757u --- NO COMMENTS
F43758 43758u --- NO COMMENTS
F43759 43759u --- NO COMMENTS
F43760 43760u --- NO COMMENTS
F43761 43761u --- NO COMMENTS
F43763 43763u --- NO COMMENTS
F43764 43764u --- NO COMMENTS
F43765 43765u --- NO COMMENTS
F43766 43766u --- NO COMMENTS
F43767 43767u --- NO COMMENTS
F43771 43771u --- NO COMMENTS
F43772 43772u --- NO COMMENTS
F43773 43773u --- NO COMMENTS
F43774 43774u --- NO COMMENTS
F43775 43775u --- NO COMMENTS
F43776 43776u --- NO COMMENTS
F43777 43777u --- NO COMMENTS
F43780 43780u --- NO COMMENTS
F43781 43781u --- NO COMMENTS
F43782 43782u --- NO COMMENTS
F43783 43783u --- NO COMMENTS
F43784 43784u --- NO COMMENTS
F43785 43785u --- NO COMMENTS
F43786 43786u --- NO COMMENTS
F43787 43787u --- NO COMMENTS
F43788 43788u --- NO COMMENTS
F43790 43790u --- NO COMMENTS
F43791 43791u --- NO COMMENTS
F43792 43792u --- NO COMMENTS
F43793 43793u --- NO COMMENTS
F43794 43794u --- NO COMMENTS
F43798 43798u --- NO COMMENTS
F43799 43799u --- NO COMMENTS
F43800 43800u --- NO COMMENTS
F43801 43801u --- NO COMMENTS
F43802 43802u --- NO COMMENTS
F43803 43803u --- NO COMMENTS
F43804 43804u --- NO COMMENTS
F43807 43807u --- NO COMMENTS
F43808 43808u --- NO COMMENTS
F43809 43809u --- NO COMMENTS
F43810 43810u --- NO COMMENTS
F43811 43811u --- NO COMMENTS
F43812 43812u --- NO COMMENTS
F43813 43813u --- NO COMMENTS
F43814 43814u --- NO COMMENTS
F43815 43815u --- NO COMMENTS
F43817 43817u --- NO COMMENTS
F43818 43818u --- NO COMMENTS
F43819 43819u --- NO COMMENTS
F43820 43820u --- NO COMMENTS
F43821 43821u --- NO COMMENTS
F43825 43825u --- NO COMMENTS
F43826 43826u --- NO COMMENTS
F43827 43827u --- NO COMMENTS
F43828 43828u --- NO COMMENTS
F43829 43829u --- NO COMMENTS
F43830 43830u --- NO COMMENTS
F43831 43831u --- NO COMMENTS
F43834 43834u --- NO COMMENTS
F43835 43835u --- NO COMMENTS
F43836 43836u --- NO COMMENTS
F43837 43837u --- NO COMMENTS
F43838 43838u --- NO COMMENTS
F43839 43839u --- NO COMMENTS
F43840 43840u --- NO COMMENTS
F43841 43841u --- NO COMMENTS
F43842 43842u --- NO COMMENTS
F43844 43844u --- NO COMMENTS
F43845 43845u --- NO COMMENTS
F43846 43846u --- NO COMMENTS
F43847 43847u --- NO COMMENTS
F43848 43848u --- NO COMMENTS
F43852 43852u --- NO COMMENTS
F43853 43853u --- NO COMMENTS
F43854 43854u --- NO COMMENTS
F43855 43855u --- NO COMMENTS
F43856 43856u --- NO COMMENTS
F43857 43857u --- NO COMMENTS
F43858 43858u --- NO COMMENTS
F43861 43861u --- NO COMMENTS
F43862 43862u --- NO COMMENTS
F43863 43863u --- NO COMMENTS
F43864 43864u --- NO COMMENTS
F43865 43865u --- NO COMMENTS
F43866 43866u --- NO COMMENTS
F43867 43867u --- NO COMMENTS
F43868 43868u --- NO COMMENTS
F43869 43869u --- NO COMMENTS
F43871 43871u --- NO COMMENTS
F43872 43872u --- NO COMMENTS
F43873 43873u --- NO COMMENTS
F43874 43874u --- NO COMMENTS
F43875 43875u --- NO COMMENTS
F43879 43879u --- NO COMMENTS
F43880 43880u --- NO COMMENTS
F43881 43881u --- NO COMMENTS
F43882 43882u --- NO COMMENTS
F43883 43883u --- NO COMMENTS
F43884 43884u --- NO COMMENTS
F43885 43885u --- NO COMMENTS
F43888 43888u --- NO COMMENTS
F43889 43889u --- NO COMMENTS
F43890 43890u --- NO COMMENTS
F43891 43891u --- NO COMMENTS
F43892 43892u --- NO COMMENTS
F43893 43893u --- NO COMMENTS
F43894 43894u --- NO COMMENTS
F43895 43895u --- NO COMMENTS
F43896 43896u --- NO COMMENTS
F43898 43898u --- NO COMMENTS
F43899 43899u --- NO COMMENTS
F43900 43900u --- NO COMMENTS
F43901 43901u --- NO COMMENTS
F43902 43902u --- NO COMMENTS
F43906 43906u --- NO COMMENTS
F43907 43907u --- NO COMMENTS
F43908 43908u --- NO COMMENTS
F43909 43909u --- NO COMMENTS
F439104 439104u --- NO COMMENTS
F439105 439105u --- NO COMMENTS
F439106 439106u --- NO COMMENTS
F439107 439107u --- NO COMMENTS
F439108 439108u --- NO COMMENTS
F439109 439109u --- NO COMMENTS
F43910 43910u --- NO COMMENTS
F439110 439110u --- NO COMMENTS
F439111 439111u --- NO COMMENTS
F43911 43911u --- NO COMMENTS
F439120 439120u --- NO COMMENTS
F439121 439121u --- NO COMMENTS
F439122 439122u --- NO COMMENTS
F439123 439123u --- NO COMMENTS
F439124 439124u --- NO COMMENTS
F439125 439125u --- NO COMMENTS
F439126 439126u --- NO COMMENTS
F439127 439127u --- NO COMMENTS
F439128 439128u --- NO COMMENTS
F439129 439129u --- NO COMMENTS
F43912 43912u --- NO COMMENTS
F439130 439130u --- NO COMMENTS
F439131 439131u --- NO COMMENTS
F439132 439132u --- NO COMMENTS
F439133 439133u --- NO COMMENTS
F439134 439134u --- NO COMMENTS
F439135 439135u --- NO COMMENTS
F439136 439136u --- NO COMMENTS
F439137 439137u --- NO COMMENTS
F439138 439138u --- NO COMMENTS
F439139 439139u --- NO COMMENTS
F439140 439140u --- NO COMMENTS
F439141 439141u --- NO COMMENTS
F439142 439142u --- NO COMMENTS
F439143 439143u --- NO COMMENTS
F439144 439144u --- NO COMMENTS
F439145 439145u --- NO COMMENTS
F439146 439146u --- NO COMMENTS
F439147 439147u --- NO COMMENTS
F439148 439148u --- NO COMMENTS
F439149 439149u --- NO COMMENTS
F439150 439150u --- NO COMMENTS
F439151 439151u --- NO COMMENTS
F439152 439152u --- NO COMMENTS
F439153 439153u --- NO COMMENTS
F439154 439154u --- NO COMMENTS
F439155 439155u --- NO COMMENTS
F439156 439156u --- NO COMMENTS
F439157 439157u --- NO COMMENTS
F439158 439158u --- NO COMMENTS
F439159 439159u --- NO COMMENTS
F43915 43915u --- NO COMMENTS
F43916 43916u --- NO COMMENTS
F43917 43917u --- NO COMMENTS
F439184 439184u --- NO COMMENTS
F439185 439185u --- NO COMMENTS
F439186 439186u --- NO COMMENTS
F439187 439187u --- NO COMMENTS
F439188 439188u --- NO COMMENTS
F439189 439189u --- NO COMMENTS
F43918 43918u --- NO COMMENTS
F439190 439190u --- NO COMMENTS
F439191 439191u --- NO COMMENTS
F439192 439192u --- NO COMMENTS
F439193 439193u --- NO COMMENTS
F439194 439194u --- NO COMMENTS
F439195 439195u --- NO COMMENTS
F439196 439196u --- NO COMMENTS
F439197 439197u --- NO COMMENTS
F439198 439198u --- NO COMMENTS
F439199 439199u --- NO COMMENTS
F43919 43919u --- NO COMMENTS
F43920 43920u --- NO COMMENTS
F43921 43921u --- NO COMMENTS
F43922 43922u --- NO COMMENTS
F43923 43923u --- NO COMMENTS
F43925 43925u --- NO COMMENTS
F43926 43926u --- NO COMMENTS
F439272 439272u --- NO COMMENTS
F439273 439273u --- NO COMMENTS
F439274 439274u --- NO COMMENTS
F439275 439275u --- NO COMMENTS
F439276 439276u --- NO COMMENTS
F439277 439277u --- NO COMMENTS
F439278 439278u --- NO COMMENTS
F439279 439279u --- NO COMMENTS
F43927 43927u --- NO COMMENTS
F439280 439280u --- NO COMMENTS
F439281 439281u --- NO COMMENTS
F439282 439282u --- NO COMMENTS
F439283 439283u --- NO COMMENTS
F439284 439284u --- NO COMMENTS
F439285 439285u --- NO COMMENTS
F439286 439286u --- NO COMMENTS
F439287 439287u --- NO COMMENTS
F43928 43928u --- NO COMMENTS
F43929 43929u --- NO COMMENTS
F439312 439312u --- NO COMMENTS
F439313 439313u --- NO COMMENTS
F439314 439314u --- NO COMMENTS
F439315 439315u --- NO COMMENTS
F439316 439316u --- NO COMMENTS
F439317 439317u --- NO COMMENTS
F439318 439318u --- NO COMMENTS
F439319 439319u --- NO COMMENTS
F439320 439320u --- NO COMMENTS
F439321 439321u --- NO COMMENTS
F439322 439322u --- NO COMMENTS
F439323 439323u --- NO COMMENTS
F439324 439324u --- NO COMMENTS
F439325 439325u --- NO COMMENTS
F439326 439326u --- NO COMMENTS
F439327 439327u --- NO COMMENTS
F43933 43933u --- NO COMMENTS
F43934 43934u --- NO COMMENTS
F43935 43935u --- NO COMMENTS
F43936 43936u --- NO COMMENTS
F439376 439376u --- NO COMMENTS
F439377 439377u --- NO COMMENTS
F439378 439378u --- NO COMMENTS
F439379 439379u --- NO COMMENTS
F43937 43937u --- NO COMMENTS
F439380 439380u --- NO COMMENTS
F439381 439381u --- NO COMMENTS
F439382 439382u --- NO COMMENTS
F439383 439383u --- NO COMMENTS
F43938 43938u --- NO COMMENTS
F439392 439392u --- NO COMMENTS
F439393 439393u --- NO COMMENTS
F439394 439394u --- NO COMMENTS
F439395 439395u --- NO COMMENTS
F439396 439396u --- NO COMMENTS
F439397 439397u --- NO COMMENTS
F439398 439398u --- NO COMMENTS
F439399 439399u --- NO COMMENTS
F43939 43939u --- NO COMMENTS
F439400 439400u --- NO COMMENTS
F439401 439401u --- NO COMMENTS
F439402 439402u --- NO COMMENTS
F439403 439403u --- NO COMMENTS
F439404 439404u --- NO COMMENTS
F439405 439405u --- NO COMMENTS
F439406 439406u --- NO COMMENTS
F439407 439407u --- NO COMMENTS
F439408 439408u --- NO COMMENTS
F439409 439409u --- NO COMMENTS
F439410 439410u --- NO COMMENTS
F439411 439411u --- NO COMMENTS
F439412 439412u --- NO COMMENTS
F439413 439413u --- NO COMMENTS
F439414 439414u --- NO COMMENTS
F439415 439415u --- NO COMMENTS
F439416 439416u --- NO COMMENTS
F439417 439417u --- NO COMMENTS
F439418 439418u --- NO COMMENTS
F439419 439419u --- NO COMMENTS
F439420 439420u --- NO COMMENTS
F439421 439421u --- NO COMMENTS
F439422 439422u --- NO COMMENTS
F439423 439423u --- NO COMMENTS
F439424 439424u --- NO COMMENTS
F439425 439425u --- NO COMMENTS
F439426 439426u --- NO COMMENTS
F439427 439427u --- NO COMMENTS
F439428 439428u --- NO COMMENTS
F439429 439429u --- NO COMMENTS
F43942 43942u --- NO COMMENTS
F439430 439430u --- NO COMMENTS
F439431 439431u --- NO COMMENTS
F43943 43943u --- NO COMMENTS
F43944 43944u --- NO COMMENTS
F439456 439456u --- NO COMMENTS
F439457 439457u --- NO COMMENTS
F439458 439458u --- NO COMMENTS
F439459 439459u --- NO COMMENTS
F43945 43945u --- NO COMMENTS
F439460 439460u --- NO COMMENTS
F439461 439461u --- NO COMMENTS
F439462 439462u --- NO COMMENTS
F439463 439463u --- NO COMMENTS
F439464 439464u --- NO COMMENTS
F439465 439465u --- NO COMMENTS
F439466 439466u --- NO COMMENTS
F439467 439467u --- NO COMMENTS
F439468 439468u --- NO COMMENTS
F439469 439469u --- NO COMMENTS
F43946 43946u --- NO COMMENTS
F439470 439470u --- NO COMMENTS
F439471 439471u --- NO COMMENTS
F43947 43947u --- NO COMMENTS
F43948 43948u --- NO COMMENTS
F43949 43949u --- NO COMMENTS
F439544 439544u --- NO COMMENTS
F439545 439545u --- NO COMMENTS
F439546 439546u --- NO COMMENTS
F439547 439547u --- NO COMMENTS
F439548 439548u --- NO COMMENTS
F439549 439549u --- NO COMMENTS
F439550 439550u --- NO COMMENTS
F439551 439551u --- NO COMMENTS
F439552 439552u --- NO COMMENTS
F439553 439553u --- NO COMMENTS
F439554 439554u --- NO COMMENTS
F439555 439555u --- NO COMMENTS
F439556 439556u --- NO COMMENTS
F439557 439557u --- NO COMMENTS
F439558 439558u --- NO COMMENTS
F439559 439559u --- NO COMMENTS
F439584 439584u --- NO COMMENTS
F439585 439585u --- NO COMMENTS
F439586 439586u --- NO COMMENTS
F439587 439587u --- NO COMMENTS
F439588 439588u --- NO COMMENTS
F439589 439589u --- NO COMMENTS
F439590 439590u --- NO COMMENTS
F439591 439591u --- NO COMMENTS
F439592 439592u --- NO COMMENTS
F439593 439593u --- NO COMMENTS
F439594 439594u --- NO COMMENTS
F439595 439595u --- NO COMMENTS
F439596 439596u --- NO COMMENTS
F439597 439597u --- NO COMMENTS
F439598 439598u --- NO COMMENTS
F439599 439599u --- NO COMMENTS
F439648 439648u --- NO COMMENTS
F439649 439649u --- NO COMMENTS
F439650 439650u --- NO COMMENTS
F439651 439651u --- NO COMMENTS
F439652 439652u --- NO COMMENTS
F439653 439653u --- NO COMMENTS
F439654 439654u --- NO COMMENTS
F439655 439655u --- NO COMMENTS
F439664 439664u --- NO COMMENTS
F439665 439665u --- NO COMMENTS
F439666 439666u --- NO COMMENTS
F439667 439667u --- NO COMMENTS
F439668 439668u --- NO COMMENTS
F439669 439669u --- NO COMMENTS
F439670 439670u --- NO COMMENTS
F439671 439671u --- NO COMMENTS
F439672 439672u --- NO COMMENTS
F439673 439673u --- NO COMMENTS
F439674 439674u --- NO COMMENTS
F439675 439675u --- NO COMMENTS
F439676 439676u --- NO COMMENTS
F439677 439677u --- NO COMMENTS
F439678 439678u --- NO COMMENTS
F439679 439679u --- NO COMMENTS
F439680 439680u --- NO COMMENTS
F439681 439681u --- NO COMMENTS
F439682 439682u --- NO COMMENTS
F439683 439683u --- NO COMMENTS
F439684 439684u --- NO COMMENTS
F439685 439685u --- NO COMMENTS
F439686 439686u --- NO COMMENTS
F439687 439687u --- NO COMMENTS
F439688 439688u --- NO COMMENTS
F439689 439689u --- NO COMMENTS
F439690 439690u --- NO COMMENTS
F439691 439691u --- NO COMMENTS
F439692 439692u --- NO COMMENTS
F439693 439693u --- NO COMMENTS
F439694 439694u --- NO COMMENTS
F439695 439695u --- NO COMMENTS
F439696 439696u --- NO COMMENTS
F439697 439697u --- NO COMMENTS
F439698 439698u --- NO COMMENTS
F439699 439699u --- NO COMMENTS
F439700 439700u --- NO COMMENTS
F439701 439701u --- NO COMMENTS
F439702 439702u --- NO COMMENTS
F439703 439703u --- NO COMMENTS
F439728 439728u --- NO COMMENTS
F439729 439729u --- NO COMMENTS
F439730 439730u --- NO COMMENTS
F439731 439731u --- NO COMMENTS
F439732 439732u --- NO COMMENTS
F439733 439733u --- NO COMMENTS
F439734 439734u --- NO COMMENTS
F439735 439735u --- NO COMMENTS
F439736 439736u --- NO COMMENTS
F439737 439737u --- NO COMMENTS
F439738 439738u --- NO COMMENTS
F439739 439739u --- NO COMMENTS
F439740 439740u --- NO COMMENTS
F439741 439741u --- NO COMMENTS
F439742 439742u --- NO COMMENTS
F439743 439743u --- NO COMMENTS
F439816 439816u --- NO COMMENTS
F439817 439817u --- NO COMMENTS
F439818 439818u --- NO COMMENTS
F439819 439819u --- NO COMMENTS
F439820 439820u --- NO COMMENTS
F439821 439821u --- NO COMMENTS
F439822 439822u --- NO COMMENTS
F439823 439823u --- NO COMMENTS
F439824 439824u --- NO COMMENTS
F439825 439825u --- NO COMMENTS
F439826 439826u --- NO COMMENTS
F439827 439827u --- NO COMMENTS
F439828 439828u --- NO COMMENTS
F439829 439829u --- NO COMMENTS
F439830 439830u --- NO COMMENTS
F439831 439831u --- NO COMMENTS
F439856 439856u --- NO COMMENTS
F439857 439857u --- NO COMMENTS
F439858 439858u --- NO COMMENTS
F439859 439859u --- NO COMMENTS
F439860 439860u --- NO COMMENTS
F439861 439861u --- NO COMMENTS
F439862 439862u --- NO COMMENTS
F439863 439863u --- NO COMMENTS
F439864 439864u --- NO COMMENTS
F439865 439865u --- NO COMMENTS
F439866 439866u --- NO COMMENTS
F439867 439867u --- NO COMMENTS
F439868 439868u --- NO COMMENTS
F439869 439869u --- NO COMMENTS
F439870 439870u --- NO COMMENTS
F439871 439871u --- NO COMMENTS
F439920 439920u --- NO COMMENTS
F439921 439921u --- NO COMMENTS
F439922 439922u --- NO COMMENTS
F439923 439923u --- NO COMMENTS
F439924 439924u --- NO COMMENTS
F439925 439925u --- NO COMMENTS
F439926 439926u --- NO COMMENTS
F439927 439927u --- NO COMMENTS
F439936 439936u --- NO COMMENTS
F439937 439937u --- NO COMMENTS
F439938 439938u --- NO COMMENTS
F439939 439939u --- NO COMMENTS
F439940 439940u --- NO COMMENTS
F439941 439941u --- NO COMMENTS
F439942 439942u --- NO COMMENTS
F439943 439943u --- NO COMMENTS
F439944 439944u --- NO COMMENTS
F439945 439945u --- NO COMMENTS
F439946 439946u --- NO COMMENTS
F439947 439947u --- NO COMMENTS
F439948 439948u --- NO COMMENTS
F439949 439949u --- NO COMMENTS
F439950 439950u --- NO COMMENTS
F439951 439951u --- NO COMMENTS
F439952 439952u --- NO COMMENTS
F439953 439953u --- NO COMMENTS
F439954 439954u --- NO COMMENTS
F439955 439955u --- NO COMMENTS
F439956 439956u --- NO COMMENTS
F439957 439957u --- NO COMMENTS
F439958 439958u --- NO COMMENTS
F439959 439959u --- NO COMMENTS
F439960 439960u --- NO COMMENTS
F439961 439961u --- NO COMMENTS
F439962 439962u --- NO COMMENTS
F439963 439963u --- NO COMMENTS
F439964 439964u --- NO COMMENTS
F439965 439965u --- NO COMMENTS
F439966 439966u --- NO COMMENTS
F439967 439967u --- NO COMMENTS
F439968 439968u --- NO COMMENTS
F439969 439969u --- NO COMMENTS
F439970 439970u --- NO COMMENTS
F439971 439971u --- NO COMMENTS
F439972 439972u --- NO COMMENTS
F439973 439973u --- NO COMMENTS
F439974 439974u --- NO COMMENTS
F439975 439975u --- NO COMMENTS
F440000 440000u --- NO COMMENTS
F440001 440001u --- NO COMMENTS
F440002 440002u --- NO COMMENTS
F440003 440003u --- NO COMMENTS
F440004 440004u --- NO COMMENTS
F440005 440005u --- NO COMMENTS
F440006 440006u --- NO COMMENTS
F440007 440007u --- NO COMMENTS
F440008 440008u --- NO COMMENTS
F440009 440009u --- NO COMMENTS
F440010 440010u --- NO COMMENTS
F440011 440011u --- NO COMMENTS
F440012 440012u --- NO COMMENTS
F440013 440013u --- NO COMMENTS
F440014 440014u --- NO COMMENTS
F440015 440015u --- NO COMMENTS
F440088 440088u --- NO COMMENTS
F440089 440089u --- NO COMMENTS
F440090 440090u --- NO COMMENTS
F440091 440091u --- NO COMMENTS
F440092 440092u --- NO COMMENTS
F440093 440093u --- NO COMMENTS
F440094 440094u --- NO COMMENTS
F440095 440095u --- NO COMMENTS
F440096 440096u --- NO COMMENTS
F440097 440097u --- NO COMMENTS
F440098 440098u --- NO COMMENTS
F440099 440099u --- NO COMMENTS
F440100 440100u --- NO COMMENTS
F440101 440101u --- NO COMMENTS
F440102 440102u --- NO COMMENTS
F440103 440103u --- NO COMMENTS
F440128 440128u --- NO COMMENTS
F440129 440129u --- NO COMMENTS
F440130 440130u --- NO COMMENTS
F440131 440131u --- NO COMMENTS
F440132 440132u --- NO COMMENTS
F440133 440133u --- NO COMMENTS
F440134 440134u --- NO COMMENTS
F440135 440135u --- NO COMMENTS
F440136 440136u --- NO COMMENTS
F440137 440137u --- NO COMMENTS
F440138 440138u --- NO COMMENTS
F440139 440139u --- NO COMMENTS
F440140 440140u --- NO COMMENTS
F440141 440141u --- NO COMMENTS
F440142 440142u --- NO COMMENTS
F440143 440143u --- NO COMMENTS
F440192 440192u --- NO COMMENTS
F440193 440193u --- NO COMMENTS
F440194 440194u --- NO COMMENTS
F440195 440195u --- NO COMMENTS
F440196 440196u --- NO COMMENTS
F440197 440197u --- NO COMMENTS
F440198 440198u --- NO COMMENTS
F440199 440199u --- NO COMMENTS
F440208 440208u --- NO COMMENTS
F440209 440209u --- NO COMMENTS
F440210 440210u --- NO COMMENTS
F440211 440211u --- NO COMMENTS
F440212 440212u --- NO COMMENTS
F440213 440213u --- NO COMMENTS
F440214 440214u --- NO COMMENTS
F440215 440215u --- NO COMMENTS
F440216 440216u --- NO COMMENTS
F440217 440217u --- NO COMMENTS
F440218 440218u --- NO COMMENTS
F440219 440219u --- NO COMMENTS
F440220 440220u --- NO COMMENTS
F440221 440221u --- NO COMMENTS
F440222 440222u --- NO COMMENTS
F440223 440223u --- NO COMMENTS
F440224 440224u --- NO COMMENTS
F440225 440225u --- NO COMMENTS
F440226 440226u --- NO COMMENTS
F440227 440227u --- NO COMMENTS
F440228 440228u --- NO COMMENTS
F440229 440229u --- NO COMMENTS
F440230 440230u --- NO COMMENTS
F440231 440231u --- NO COMMENTS
F440232 440232u --- NO COMMENTS
F440233 440233u --- NO COMMENTS
F440234 440234u --- NO COMMENTS
F440235 440235u --- NO COMMENTS
F440236 440236u --- NO COMMENTS
F440237 440237u --- NO COMMENTS
F440238 440238u --- NO COMMENTS
F440239 440239u --- NO COMMENTS
F440240 440240u --- NO COMMENTS
F440241 440241u --- NO COMMENTS
F440242 440242u --- NO COMMENTS
F440243 440243u --- NO COMMENTS
F440244 440244u --- NO COMMENTS
F440245 440245u --- NO COMMENTS
F440246 440246u --- NO COMMENTS
F440247 440247u --- NO COMMENTS
F440272 440272u --- NO COMMENTS
F440273 440273u --- NO COMMENTS
F440274 440274u --- NO COMMENTS
F440275 440275u --- NO COMMENTS
F440276 440276u --- NO COMMENTS
F440277 440277u --- NO COMMENTS
F440278 440278u --- NO COMMENTS
F440279 440279u --- NO COMMENTS
F440280 440280u --- NO COMMENTS
F440281 440281u --- NO COMMENTS
F440282 440282u --- NO COMMENTS
F440283 440283u --- NO COMMENTS
F440284 440284u --- NO COMMENTS
F440285 440285u --- NO COMMENTS
F440286 440286u --- NO COMMENTS
F440287 440287u --- NO COMMENTS
F440360 440360u --- NO COMMENTS
F440361 440361u --- NO COMMENTS
F440362 440362u --- NO COMMENTS
F440363 440363u --- NO COMMENTS
F440364 440364u --- NO COMMENTS
F440365 440365u --- NO COMMENTS
F440366 440366u --- NO COMMENTS
F440367 440367u --- NO COMMENTS
F440368 440368u --- NO COMMENTS
F440369 440369u --- NO COMMENTS
F440370 440370u --- NO COMMENTS
F440371 440371u --- NO COMMENTS
F440372 440372u --- NO COMMENTS
F440373 440373u --- NO COMMENTS
F440374 440374u --- NO COMMENTS
F440375 440375u --- NO COMMENTS
F440400 440400u --- NO COMMENTS
F440401 440401u --- NO COMMENTS
F440402 440402u --- NO COMMENTS
F440403 440403u --- NO COMMENTS
F440404 440404u --- NO COMMENTS
F440405 440405u --- NO COMMENTS
F440406 440406u --- NO COMMENTS
F440407 440407u --- NO COMMENTS
F440408 440408u --- NO COMMENTS
F440409 440409u --- NO COMMENTS
F440410 440410u --- NO COMMENTS
F440411 440411u --- NO COMMENTS
F440412 440412u --- NO COMMENTS
F440413 440413u --- NO COMMENTS
F440414 440414u --- NO COMMENTS
F440415 440415u --- NO COMMENTS
F440464 440464u --- NO COMMENTS
F440465 440465u --- NO COMMENTS
F440466 440466u --- NO COMMENTS
F440467 440467u --- NO COMMENTS
F440468 440468u --- NO COMMENTS
F440469 440469u --- NO COMMENTS
F440470 440470u --- NO COMMENTS
F440471 440471u --- NO COMMENTS
F440480 440480u --- NO COMMENTS
F440481 440481u --- NO COMMENTS
F440482 440482u --- NO COMMENTS
F440483 440483u --- NO COMMENTS
F440484 440484u --- NO COMMENTS
F440485 440485u --- NO COMMENTS
F440486 440486u --- NO COMMENTS
F440487 440487u --- NO COMMENTS
F440488 440488u --- NO COMMENTS
F440489 440489u --- NO COMMENTS
F440490 440490u --- NO COMMENTS
F440491 440491u --- NO COMMENTS
F440492 440492u --- NO COMMENTS
F440493 440493u --- NO COMMENTS
F440494 440494u --- NO COMMENTS
F440495 440495u --- NO COMMENTS
F440496 440496u --- NO COMMENTS
F440497 440497u --- NO COMMENTS
F440498 440498u --- NO COMMENTS
F440499 440499u --- NO COMMENTS
F440500 440500u --- NO COMMENTS
F440501 440501u --- NO COMMENTS
F440502 440502u --- NO COMMENTS
F440503 440503u --- NO COMMENTS
F440504 440504u --- NO COMMENTS
F440505 440505u --- NO COMMENTS
F440506 440506u --- NO COMMENTS
F440507 440507u --- NO COMMENTS
F440508 440508u --- NO COMMENTS
F440509 440509u --- NO COMMENTS
F440510 440510u --- NO COMMENTS
F440511 440511u --- NO COMMENTS
F440512 440512u --- NO COMMENTS
F440513 440513u --- NO COMMENTS
F440514 440514u --- NO COMMENTS
F440515 440515u --- NO COMMENTS
F440516 440516u --- NO COMMENTS
F440517 440517u --- NO COMMENTS
F440518 440518u --- NO COMMENTS
F440519 440519u --- NO COMMENTS
F440544 440544u --- NO COMMENTS
F440545 440545u --- NO COMMENTS
F440546 440546u --- NO COMMENTS
F440547 440547u --- NO COMMENTS
F440548 440548u --- NO COMMENTS
F440549 440549u --- NO COMMENTS
F440550 440550u --- NO COMMENTS
F440551 440551u --- NO COMMENTS
F440552 440552u --- NO COMMENTS
F440553 440553u --- NO COMMENTS
F440554 440554u --- NO COMMENTS
F440555 440555u --- NO COMMENTS
F440556 440556u --- NO COMMENTS
F440557 440557u --- NO COMMENTS
F440558 440558u --- NO COMMENTS
F440559 440559u --- NO COMMENTS
F440632 440632u --- NO COMMENTS
F440633 440633u --- NO COMMENTS
F440634 440634u --- NO COMMENTS
F440635 440635u --- NO COMMENTS
F440636 440636u --- NO COMMENTS
F440637 440637u --- NO COMMENTS
F440638 440638u --- NO COMMENTS
F440639 440639u --- NO COMMENTS
F440640 440640u --- NO COMMENTS
F440641 440641u --- NO COMMENTS
F440642 440642u --- NO COMMENTS
F440643 440643u --- NO COMMENTS
F440644 440644u --- NO COMMENTS
F440645 440645u --- NO COMMENTS
F440646 440646u --- NO COMMENTS
F440647 440647u --- NO COMMENTS
F440672 440672u --- NO COMMENTS
F440673 440673u --- NO COMMENTS
F440674 440674u --- NO COMMENTS
F440675 440675u --- NO COMMENTS
F440676 440676u --- NO COMMENTS
F440677 440677u --- NO COMMENTS
F440678 440678u --- NO COMMENTS
F440679 440679u --- NO COMMENTS
F440680 440680u --- NO COMMENTS
F440681 440681u --- NO COMMENTS
F440682 440682u --- NO COMMENTS
F440683 440683u --- NO COMMENTS
F440684 440684u --- NO COMMENTS
F440685 440685u --- NO COMMENTS
F440686 440686u --- NO COMMENTS
F440687 440687u --- NO COMMENTS
F440736 440736u --- NO COMMENTS
F440737 440737u --- NO COMMENTS
F440738 440738u --- NO COMMENTS
F440739 440739u --- NO COMMENTS
F440740 440740u --- NO COMMENTS
F440741 440741u --- NO COMMENTS
F440742 440742u --- NO COMMENTS
F440743 440743u --- NO COMMENTS
F440752 440752u --- NO COMMENTS
F440753 440753u --- NO COMMENTS
F440754 440754u --- NO COMMENTS
F440755 440755u --- NO COMMENTS
F440756 440756u --- NO COMMENTS
F440757 440757u --- NO COMMENTS
F440758 440758u --- NO COMMENTS
F440759 440759u --- NO COMMENTS
F440760 440760u --- NO COMMENTS
F440761 440761u --- NO COMMENTS
F440762 440762u --- NO COMMENTS
F440763 440763u --- NO COMMENTS
F440764 440764u --- NO COMMENTS
F440765 440765u --- NO COMMENTS
F440766 440766u --- NO COMMENTS
F440767 440767u --- NO COMMENTS
F440768 440768u --- NO COMMENTS
F440769 440769u --- NO COMMENTS
F440770 440770u --- NO COMMENTS
F440771 440771u --- NO COMMENTS
F440772 440772u --- NO COMMENTS
F440773 440773u --- NO COMMENTS
F440774 440774u --- NO COMMENTS
F440775 440775u --- NO COMMENTS
F440776 440776u --- NO COMMENTS
F440777 440777u --- NO COMMENTS
F440778 440778u --- NO COMMENTS
F440779 440779u --- NO COMMENTS
F440780 440780u --- NO COMMENTS
F440781 440781u --- NO COMMENTS
F440782 440782u --- NO COMMENTS
F440783 440783u --- NO COMMENTS
F440784 440784u --- NO COMMENTS
F440785 440785u --- NO COMMENTS
F440786 440786u --- NO COMMENTS
F440787 440787u --- NO COMMENTS
F440788 440788u --- NO COMMENTS
F440789 440789u --- NO COMMENTS
F440790 440790u --- NO COMMENTS
F440791 440791u --- NO COMMENTS
F440816 440816u --- NO COMMENTS
F440817 440817u --- NO COMMENTS
F440818 440818u --- NO COMMENTS
F440819 440819u --- NO COMMENTS
F440820 440820u --- NO COMMENTS
F440821 440821u --- NO COMMENTS
F440822 440822u --- NO COMMENTS
F440823 440823u --- NO COMMENTS
F440824 440824u --- NO COMMENTS
F440825 440825u --- NO COMMENTS
F440826 440826u --- NO COMMENTS
F440827 440827u --- NO COMMENTS
F440828 440828u --- NO COMMENTS
F440829 440829u --- NO COMMENTS
F440830 440830u --- NO COMMENTS
F440831 440831u --- NO COMMENTS
F440904 440904u --- NO COMMENTS
F440905 440905u --- NO COMMENTS
F440906 440906u --- NO COMMENTS
F440907 440907u --- NO COMMENTS
F440908 440908u --- NO COMMENTS
F440909 440909u --- NO COMMENTS
F440910 440910u --- NO COMMENTS
F440911 440911u --- NO COMMENTS
F440912 440912u --- NO COMMENTS
F440913 440913u --- NO COMMENTS
F440914 440914u --- NO COMMENTS
F440915 440915u --- NO COMMENTS
F440916 440916u --- NO COMMENTS
F440917 440917u --- NO COMMENTS
F440918 440918u --- NO COMMENTS
F440919 440919u --- NO COMMENTS
F440944 440944u --- NO COMMENTS
F440945 440945u --- NO COMMENTS
F440946 440946u --- NO COMMENTS
F440947 440947u --- NO COMMENTS
F440948 440948u --- NO COMMENTS
F440949 440949u --- NO COMMENTS
F440950 440950u --- NO COMMENTS
F440951 440951u --- NO COMMENTS
F440952 440952u --- NO COMMENTS
F440953 440953u --- NO COMMENTS
F440954 440954u --- NO COMMENTS
F440955 440955u --- NO COMMENTS
F440956 440956u --- NO COMMENTS
F440957 440957u --- NO COMMENTS
F440958 440958u --- NO COMMENTS
F440959 440959u --- NO COMMENTS
F0440 440u --- NO COMMENTS
F441008 441008u --- NO COMMENTS
F441009 441009u --- NO COMMENTS
F441010 441010u --- NO COMMENTS
F441011 441011u --- NO COMMENTS
F441012 441012u --- NO COMMENTS
F441013 441013u --- NO COMMENTS
F441014 441014u --- NO COMMENTS
F441015 441015u --- NO COMMENTS
F441024 441024u --- NO COMMENTS
F441025 441025u --- NO COMMENTS
F441026 441026u --- NO COMMENTS
F441027 441027u --- NO COMMENTS
F441028 441028u --- NO COMMENTS
F441029 441029u --- NO COMMENTS
F441030 441030u --- NO COMMENTS
F441031 441031u --- NO COMMENTS
F441032 441032u --- NO COMMENTS
F441033 441033u --- NO COMMENTS
F441034 441034u --- NO COMMENTS
F441035 441035u --- NO COMMENTS
F441036 441036u --- NO COMMENTS
F441037 441037u --- NO COMMENTS
F441038 441038u --- NO COMMENTS
F441039 441039u --- NO COMMENTS
F441040 441040u --- NO COMMENTS
F441041 441041u --- NO COMMENTS
F441042 441042u --- NO COMMENTS
F441043 441043u --- NO COMMENTS
F441044 441044u --- NO COMMENTS
F441045 441045u --- NO COMMENTS
F441046 441046u --- NO COMMENTS
F441047 441047u --- NO COMMENTS
F441048 441048u --- NO COMMENTS
F441049 441049u --- NO COMMENTS
F441050 441050u --- NO COMMENTS
F441051 441051u --- NO COMMENTS
F441052 441052u --- NO COMMENTS
F441053 441053u --- NO COMMENTS
F441054 441054u --- NO COMMENTS
F441055 441055u --- NO COMMENTS
F441056 441056u --- NO COMMENTS
F441057 441057u --- NO COMMENTS
F441058 441058u --- NO COMMENTS
F441059 441059u --- NO COMMENTS
F441060 441060u --- NO COMMENTS
F441061 441061u --- NO COMMENTS
F441062 441062u --- NO COMMENTS
F441063 441063u --- NO COMMENTS
F441088 441088u --- NO COMMENTS
F441089 441089u --- NO COMMENTS
F441090 441090u --- NO COMMENTS
F441091 441091u --- NO COMMENTS
F441092 441092u --- NO COMMENTS
F441093 441093u --- NO COMMENTS
F441094 441094u --- NO COMMENTS
F441095 441095u --- NO COMMENTS
F441096 441096u --- NO COMMENTS
F441097 441097u --- NO COMMENTS
F441098 441098u --- NO COMMENTS
F441099 441099u --- NO COMMENTS
F441100 441100u --- NO COMMENTS
F441101 441101u --- NO COMMENTS
F441102 441102u --- NO COMMENTS
F441103 441103u --- NO COMMENTS
F441176 441176u --- NO COMMENTS
F441177 441177u --- NO COMMENTS
F441178 441178u --- NO COMMENTS
F441179 441179u --- NO COMMENTS
F441180 441180u --- NO COMMENTS
F441181 441181u --- NO COMMENTS
F441182 441182u --- NO COMMENTS
F441183 441183u --- NO COMMENTS
F441184 441184u --- NO COMMENTS
F441185 441185u --- NO COMMENTS
F441186 441186u --- NO COMMENTS
F441187 441187u --- NO COMMENTS
F441188 441188u --- NO COMMENTS
F441189 441189u --- NO COMMENTS
F441190 441190u --- NO COMMENTS
F441191 441191u --- NO COMMENTS
F441216 441216u --- NO COMMENTS
F441217 441217u --- NO COMMENTS
F441218 441218u --- NO COMMENTS
F441219 441219u --- NO COMMENTS
F441220 441220u --- NO COMMENTS
F441221 441221u --- NO COMMENTS
F441222 441222u --- NO COMMENTS
F441223 441223u --- NO COMMENTS
F441224 441224u --- NO COMMENTS
F441225 441225u --- NO COMMENTS
F441226 441226u --- NO COMMENTS
F441227 441227u --- NO COMMENTS
F441228 441228u --- NO COMMENTS
F441229 441229u --- NO COMMENTS
F441230 441230u --- NO COMMENTS
F441231 441231u --- NO COMMENTS
F441280 441280u --- NO COMMENTS
F441281 441281u --- NO COMMENTS
F441282 441282u --- NO COMMENTS
F441283 441283u --- NO COMMENTS
F441284 441284u --- NO COMMENTS
F441285 441285u --- NO COMMENTS
F441286 441286u --- NO COMMENTS
F441287 441287u --- NO COMMENTS
F441296 441296u --- NO COMMENTS
F441297 441297u --- NO COMMENTS
F441298 441298u --- NO COMMENTS
F441299 441299u --- NO COMMENTS
F441300 441300u --- NO COMMENTS
F441301 441301u --- NO COMMENTS
F441302 441302u --- NO COMMENTS
F441303 441303u --- NO COMMENTS
F441304 441304u --- NO COMMENTS
F441305 441305u --- NO COMMENTS
F441306 441306u --- NO COMMENTS
F441307 441307u --- NO COMMENTS
F441308 441308u --- NO COMMENTS
F441309 441309u --- NO COMMENTS
F441310 441310u --- NO COMMENTS
F441311 441311u --- NO COMMENTS
F441312 441312u --- NO COMMENTS
F441313 441313u --- NO COMMENTS
F441314 441314u --- NO COMMENTS
F441315 441315u --- NO COMMENTS
F441316 441316u --- NO COMMENTS
F441317 441317u --- NO COMMENTS
F441318 441318u --- NO COMMENTS
F441319 441319u --- NO COMMENTS
F441320 441320u --- NO COMMENTS
F441321 441321u --- NO COMMENTS
F441322 441322u --- NO COMMENTS
F441323 441323u --- NO COMMENTS
F441324 441324u --- NO COMMENTS
F441325 441325u --- NO COMMENTS
F441326 441326u --- NO COMMENTS
F441327 441327u --- NO COMMENTS
F441328 441328u --- NO COMMENTS
F441329 441329u --- NO COMMENTS
F441330 441330u --- NO COMMENTS
F441331 441331u --- NO COMMENTS
F441332 441332u --- NO COMMENTS
F441333 441333u --- NO COMMENTS
F441334 441334u --- NO COMMENTS
F441335 441335u --- NO COMMENTS
F441360 441360u --- NO COMMENTS
F441361 441361u --- NO COMMENTS
F441362 441362u --- NO COMMENTS
F441363 441363u --- NO COMMENTS
F441364 441364u --- NO COMMENTS
F441365 441365u --- NO COMMENTS
F441366 441366u --- NO COMMENTS
F441367 441367u --- NO COMMENTS
F441368 441368u --- NO COMMENTS
F441369 441369u --- NO COMMENTS
F441370 441370u --- NO COMMENTS
F441371 441371u --- NO COMMENTS
F441372 441372u --- NO COMMENTS
F441373 441373u --- NO COMMENTS
F441374 441374u --- NO COMMENTS
F441375 441375u --- NO COMMENTS
F441448 441448u --- NO COMMENTS
F441449 441449u --- NO COMMENTS
F441450 441450u --- NO COMMENTS
F441451 441451u --- NO COMMENTS
F441452 441452u --- NO COMMENTS
F441453 441453u --- NO COMMENTS
F441454 441454u --- NO COMMENTS
F441455 441455u --- NO COMMENTS
F441456 441456u --- NO COMMENTS
F441457 441457u --- NO COMMENTS
F441458 441458u --- NO COMMENTS
F441459 441459u --- NO COMMENTS
F441460 441460u --- NO COMMENTS
F441461 441461u --- NO COMMENTS
F441462 441462u --- NO COMMENTS
F441463 441463u --- NO COMMENTS
F441488 441488u --- NO COMMENTS
F441489 441489u --- NO COMMENTS
F441490 441490u --- NO COMMENTS
F441491 441491u --- NO COMMENTS
F441492 441492u --- NO COMMENTS
F441493 441493u --- NO COMMENTS
F441494 441494u --- NO COMMENTS
F441495 441495u --- NO COMMENTS
F441496 441496u --- NO COMMENTS
F441497 441497u --- NO COMMENTS
F441498 441498u --- NO COMMENTS
F441499 441499u --- NO COMMENTS
F441500 441500u --- NO COMMENTS
F441501 441501u --- NO COMMENTS
F441502 441502u --- NO COMMENTS
F441503 441503u --- NO COMMENTS
F441552 441552u --- NO COMMENTS
F441553 441553u --- NO COMMENTS
F441554 441554u --- NO COMMENTS
F441555 441555u --- NO COMMENTS
F441556 441556u --- NO COMMENTS
F441557 441557u --- NO COMMENTS
F441558 441558u --- NO COMMENTS
F441559 441559u --- NO COMMENTS
F441568 441568u --- NO COMMENTS
F441569 441569u --- NO COMMENTS
F441570 441570u --- NO COMMENTS
F441571 441571u --- NO COMMENTS
F441572 441572u --- NO COMMENTS
F441573 441573u --- NO COMMENTS
F441574 441574u --- NO COMMENTS
F441575 441575u --- NO COMMENTS
F441576 441576u --- NO COMMENTS
F441577 441577u --- NO COMMENTS
F441578 441578u --- NO COMMENTS
F441579 441579u --- NO COMMENTS
F441580 441580u --- NO COMMENTS
F441581 441581u --- NO COMMENTS
F441582 441582u --- NO COMMENTS
F441583 441583u --- NO COMMENTS
F441584 441584u --- NO COMMENTS
F441585 441585u --- NO COMMENTS
F441586 441586u --- NO COMMENTS
F441587 441587u --- NO COMMENTS
F441588 441588u --- NO COMMENTS
F441589 441589u --- NO COMMENTS
F441590 441590u --- NO COMMENTS
F441591 441591u --- NO COMMENTS
F441592 441592u --- NO COMMENTS
F441593 441593u --- NO COMMENTS
F441594 441594u --- NO COMMENTS
F441595 441595u --- NO COMMENTS
F441596 441596u --- NO COMMENTS
F441597 441597u --- NO COMMENTS
F441598 441598u --- NO COMMENTS
F441599 441599u --- NO COMMENTS
F441600 441600u --- NO COMMENTS
F441601 441601u --- NO COMMENTS
F441602 441602u --- NO COMMENTS
F441603 441603u --- NO COMMENTS
F441604 441604u --- NO COMMENTS
F441605 441605u --- NO COMMENTS
F441606 441606u --- NO COMMENTS
F441607 441607u --- NO COMMENTS
F441632 441632u --- NO COMMENTS
F441633 441633u --- NO COMMENTS
F441634 441634u --- NO COMMENTS
F441635 441635u --- NO COMMENTS
F441636 441636u --- NO COMMENTS
F441637 441637u --- NO COMMENTS
F441638 441638u --- NO COMMENTS
F441639 441639u --- NO COMMENTS
F441640 441640u --- NO COMMENTS
F441641 441641u --- NO COMMENTS
F441642 441642u --- NO COMMENTS
F441643 441643u --- NO COMMENTS
F441644 441644u --- NO COMMENTS
F441645 441645u --- NO COMMENTS
F441646 441646u --- NO COMMENTS
F441647 441647u --- NO COMMENTS
F441720 441720u --- NO COMMENTS
F441721 441721u --- NO COMMENTS
F441722 441722u --- NO COMMENTS
F441723 441723u --- NO COMMENTS
F441724 441724u --- NO COMMENTS
F441725 441725u --- NO COMMENTS
F441726 441726u --- NO COMMENTS
F441727 441727u --- NO COMMENTS
F441728 441728u --- NO COMMENTS
F441729 441729u --- NO COMMENTS
F441730 441730u --- NO COMMENTS
F441731 441731u --- NO COMMENTS
F441732 441732u --- NO COMMENTS
F441733 441733u --- NO COMMENTS
F441734 441734u --- NO COMMENTS
F441735 441735u --- NO COMMENTS
F441760 441760u --- NO COMMENTS
F441761 441761u --- NO COMMENTS
F441762 441762u --- NO COMMENTS
F441763 441763u --- NO COMMENTS
F441764 441764u --- NO COMMENTS
F441765 441765u --- NO COMMENTS
F441766 441766u --- NO COMMENTS
F441767 441767u --- NO COMMENTS
F441768 441768u --- NO COMMENTS
F441769 441769u --- NO COMMENTS
F441770 441770u --- NO COMMENTS
F441771 441771u --- NO COMMENTS
F441772 441772u --- NO COMMENTS
F441773 441773u --- NO COMMENTS
F441774 441774u --- NO COMMENTS
F441775 441775u --- NO COMMENTS
F441824 441824u --- NO COMMENTS
F441825 441825u --- NO COMMENTS
F441826 441826u --- NO COMMENTS
F441827 441827u --- NO COMMENTS
F441828 441828u --- NO COMMENTS
F441829 441829u --- NO COMMENTS
F441830 441830u --- NO COMMENTS
F441831 441831u --- NO COMMENTS
F441840 441840u --- NO COMMENTS
F441841 441841u --- NO COMMENTS
F441842 441842u --- NO COMMENTS
F441843 441843u --- NO COMMENTS
F441844 441844u --- NO COMMENTS
F441845 441845u --- NO COMMENTS
F441846 441846u --- NO COMMENTS
F441847 441847u --- NO COMMENTS
F441848 441848u --- NO COMMENTS
F441849 441849u --- NO COMMENTS
F441850 441850u --- NO COMMENTS
F441851 441851u --- NO COMMENTS
F441852 441852u --- NO COMMENTS
F441853 441853u --- NO COMMENTS
F441854 441854u --- NO COMMENTS
F441855 441855u --- NO COMMENTS
F441856 441856u --- NO COMMENTS
F441857 441857u --- NO COMMENTS
F441858 441858u --- NO COMMENTS
F441859 441859u --- NO COMMENTS
F441860 441860u --- NO COMMENTS
F441861 441861u --- NO COMMENTS
F441862 441862u --- NO COMMENTS
F441863 441863u --- NO COMMENTS
F441864 441864u --- NO COMMENTS
F441865 441865u --- NO COMMENTS
F441866 441866u --- NO COMMENTS
F441867 441867u --- NO COMMENTS
F441868 441868u --- NO COMMENTS
F441869 441869u --- NO COMMENTS
F441870 441870u --- NO COMMENTS
F441871 441871u --- NO COMMENTS
F441872 441872u --- NO COMMENTS
F441873 441873u --- NO COMMENTS
F441874 441874u --- NO COMMENTS
F441875 441875u --- NO COMMENTS
F441876 441876u --- NO COMMENTS
F441877 441877u --- NO COMMENTS
F441878 441878u --- NO COMMENTS
F441879 441879u --- NO COMMENTS
F441904 441904u --- NO COMMENTS
F441905 441905u --- NO COMMENTS
F441906 441906u --- NO COMMENTS
F441907 441907u --- NO COMMENTS
F441908 441908u --- NO COMMENTS
F441909 441909u --- NO COMMENTS
F441910 441910u --- NO COMMENTS
F441911 441911u --- NO COMMENTS
F441912 441912u --- NO COMMENTS
F441913 441913u --- NO COMMENTS
F441914 441914u --- NO COMMENTS
F441915 441915u --- NO COMMENTS
F441916 441916u --- NO COMMENTS
F441917 441917u --- NO COMMENTS
F441918 441918u --- NO COMMENTS
F441919 441919u --- NO COMMENTS
F441992 441992u --- NO COMMENTS
F441993 441993u --- NO COMMENTS
F441994 441994u --- NO COMMENTS
F441995 441995u --- NO COMMENTS
F441996 441996u --- NO COMMENTS
F441997 441997u --- NO COMMENTS
F441998 441998u --- NO COMMENTS
F441999 441999u --- NO COMMENTS
F0441 441u --- NO COMMENTS
F442000 442000u --- NO COMMENTS
F442001 442001u --- NO COMMENTS
F442002 442002u --- NO COMMENTS
F442003 442003u --- NO COMMENTS
F442004 442004u --- NO COMMENTS
F442005 442005u --- NO COMMENTS
F442006 442006u --- NO COMMENTS
F442007 442007u --- NO COMMENTS
F442032 442032u --- NO COMMENTS
F442033 442033u --- NO COMMENTS
F442034 442034u --- NO COMMENTS
F442035 442035u --- NO COMMENTS
F442036 442036u --- NO COMMENTS
F442037 442037u --- NO COMMENTS
F442038 442038u --- NO COMMENTS
F442039 442039u --- NO COMMENTS
F442040 442040u --- NO COMMENTS
F442041 442041u --- NO COMMENTS
F442042 442042u --- NO COMMENTS
F442043 442043u --- NO COMMENTS
F442044 442044u --- NO COMMENTS
F442045 442045u --- NO COMMENTS
F442046 442046u --- NO COMMENTS
F442047 442047u --- NO COMMENTS
F442096 442096u --- NO COMMENTS
F442097 442097u --- NO COMMENTS
F442098 442098u --- NO COMMENTS
F442099 442099u --- NO COMMENTS
F442100 442100u --- NO COMMENTS
F442101 442101u --- NO COMMENTS
F442102 442102u --- NO COMMENTS
F442103 442103u --- NO COMMENTS
F442112 442112u --- NO COMMENTS
F442113 442113u --- NO COMMENTS
F442114 442114u --- NO COMMENTS
F442115 442115u --- NO COMMENTS
F442116 442116u --- NO COMMENTS
F442117 442117u --- NO COMMENTS
F442118 442118u --- NO COMMENTS
F442119 442119u --- NO COMMENTS
F442120 442120u --- NO COMMENTS
F442121 442121u --- NO COMMENTS
F442122 442122u --- NO COMMENTS
F442123 442123u --- NO COMMENTS
F442124 442124u --- NO COMMENTS
F442125 442125u --- NO COMMENTS
F442126 442126u --- NO COMMENTS
F442127 442127u --- NO COMMENTS
F442128 442128u --- NO COMMENTS
F442129 442129u --- NO COMMENTS
F442130 442130u --- NO COMMENTS
F442131 442131u --- NO COMMENTS
F442132 442132u --- NO COMMENTS
F442133 442133u --- NO COMMENTS
F442134 442134u --- NO COMMENTS
F442135 442135u --- NO COMMENTS
F442136 442136u --- NO COMMENTS
F442137 442137u --- NO COMMENTS
F442138 442138u --- NO COMMENTS
F442139 442139u --- NO COMMENTS
F442140 442140u --- NO COMMENTS
F442141 442141u --- NO COMMENTS
F442142 442142u --- NO COMMENTS
F442143 442143u --- NO COMMENTS
F442144 442144u --- NO COMMENTS
F442145 442145u --- NO COMMENTS
F442146 442146u --- NO COMMENTS
F442147 442147u --- NO COMMENTS
F442148 442148u --- NO COMMENTS
F442149 442149u --- NO COMMENTS
F442150 442150u --- NO COMMENTS
F442151 442151u --- NO COMMENTS
F442176 442176u --- NO COMMENTS
F442177 442177u --- NO COMMENTS
F442178 442178u --- NO COMMENTS
F442179 442179u --- NO COMMENTS
F442180 442180u --- NO COMMENTS
F442181 442181u --- NO COMMENTS
F442182 442182u --- NO COMMENTS
F442183 442183u --- NO COMMENTS
F442184 442184u --- NO COMMENTS
F442185 442185u --- NO COMMENTS
F442186 442186u --- NO COMMENTS
F442187 442187u --- NO COMMENTS
F442188 442188u --- NO COMMENTS
F442189 442189u --- NO COMMENTS
F442190 442190u --- NO COMMENTS
F442191 442191u --- NO COMMENTS
F442264 442264u --- NO COMMENTS
F442265 442265u --- NO COMMENTS
F442266 442266u --- NO COMMENTS
F442267 442267u --- NO COMMENTS
F442268 442268u --- NO COMMENTS
F442269 442269u --- NO COMMENTS
F442270 442270u --- NO COMMENTS
F442271 442271u --- NO COMMENTS
F442272 442272u --- NO COMMENTS
F442273 442273u --- NO COMMENTS
F442274 442274u --- NO COMMENTS
F442275 442275u --- NO COMMENTS
F442276 442276u --- NO COMMENTS
F442277 442277u --- NO COMMENTS
F442278 442278u --- NO COMMENTS
F442279 442279u --- NO COMMENTS
F442304 442304u --- NO COMMENTS
F442305 442305u --- NO COMMENTS
F442306 442306u --- NO COMMENTS
F442307 442307u --- NO COMMENTS
F442308 442308u --- NO COMMENTS
F442309 442309u --- NO COMMENTS
F442310 442310u --- NO COMMENTS
F442311 442311u --- NO COMMENTS
F442312 442312u --- NO COMMENTS
F442313 442313u --- NO COMMENTS
F442314 442314u --- NO COMMENTS
F442315 442315u --- NO COMMENTS
F442316 442316u --- NO COMMENTS
F442317 442317u --- NO COMMENTS
F442318 442318u --- NO COMMENTS
F442319 442319u --- NO COMMENTS
F0449 449u --- NO COMMENTS
F0450 450u --- NO COMMENTS
F0451 451u --- NO COMMENTS
F0452 452u --- NO COMMENTS
F0454 454u --- NO COMMENTS
F0467 467u --- NO COMMENTS
F0468 468u --- NO COMMENTS
F0469 469u --- NO COMMENTS
F0471 471u --- NO COMMENTS
F0474 474u --- NO COMMENTS
F0475 475u --- NO COMMENTS
F48011 48011u --- NO COMMENTS
F48012 48012u --- NO COMMENTS
F48013 48013u --- NO COMMENTS
F48014 48014u --- NO COMMENTS
F48019 48019u --- NO COMMENTS
F48020 48020u --- NO COMMENTS
F48021 48021u --- NO COMMENTS
F48022 48022u --- NO COMMENTS
F48025 48025u --- NO COMMENTS
F0482 482u --- NO COMMENTS
F48657 48657u --- NO COMMENTS
F48659 48659u --- NO COMMENTS
F48660 48660u --- NO COMMENTS
F48661 48661u --- NO COMMENTS
F48662 48662u --- NO COMMENTS
F48663 48663u --- NO COMMENTS
F48667 48667u --- NO COMMENTS
F48668 48668u --- NO COMMENTS
F48669 48669u --- NO COMMENTS
F48670 48670u --- NO COMMENTS
F48671 48671u --- NO COMMENTS
F48672 48672u --- NO COMMENTS
F48673 48673u --- NO COMMENTS
F48676 48676u --- NO COMMENTS
F48677 48677u --- NO COMMENTS
F48678 48678u --- NO COMMENTS
F48680 48680u --- NO COMMENTS
F48681 48681u --- NO COMMENTS
F48682 48682u --- NO COMMENTS
F48683 48683u --- NO COMMENTS
F48684 48684u --- NO COMMENTS
F48688 48688u --- NO COMMENTS
F48689 48689u --- NO COMMENTS
F48690 48690u --- NO COMMENTS
F48691 48691u --- NO COMMENTS
F48692 48692u --- NO COMMENTS
F48693 48693u --- NO COMMENTS
F48694 48694u --- NO COMMENTS
F48697 48697u --- NO COMMENTS
F48698 48698u --- NO COMMENTS
F0048 48u --- NO COMMENTS
F0505 505u --- NO COMMENTS
F0507 507u --- NO COMMENTS
F0508 508u --- NO COMMENTS
F0509 509u --- NO COMMENTS
F0050 50u --- NO COMMENTS
F0510 510u --- NO COMMENTS
F0511 511u --- NO COMMENTS
F0512 512u --- NO COMMENTS
F0513 513u --- NO COMMENTS
F0518 518u --- NO COMMENTS
F0051 51u --- NO COMMENTS
F0520 520u --- NO COMMENTS
F0522 522u --- NO COMMENTS
F0523 523u --- NO COMMENTS
F0524 524u --- NO COMMENTS
F0052 52u --- NO COMMENTS
F0532 532u --- NO COMMENTS
F0053 53u --- NO COMMENTS
F540674 540674u --- NO COMMENTS
F540675 540675u --- NO COMMENTS
F540676 540676u --- NO COMMENTS
F540677 540677u --- NO COMMENTS
F540678 540678u --- NO COMMENTS
F540679 540679u --- NO COMMENTS
F540680 540680u --- NO COMMENTS
F540681 540681u --- NO COMMENTS
F540682 540682u --- NO COMMENTS
F540683 540683u --- NO COMMENTS
F540684 540684u --- NO COMMENTS
F540685 540685u --- NO COMMENTS
F540686 540686u --- NO COMMENTS
F540687 540687u --- NO COMMENTS
F540688 540688u --- NO COMMENTS
F540689 540689u --- NO COMMENTS
F540690 540690u --- NO COMMENTS
F540696 540696u --- NO COMMENTS
F540697 540697u --- NO COMMENTS
F540698 540698u --- NO COMMENTS
F540700 540700u --- NO COMMENTS
F540702 540702u --- NO COMMENTS
F540706 540706u --- NO COMMENTS
F540707 540707u --- NO COMMENTS
F540709 540709u --- NO COMMENTS
F540710 540710u --- NO COMMENTS
F540717 540717u --- NO COMMENTS
F540726 540726u --- NO COMMENTS
F540731 540731u --- NO COMMENTS
F540738 540738u --- NO COMMENTS
F540740 540740u --- NO COMMENTS
F540741 540741u --- NO COMMENTS
F540742 540742u --- NO COMMENTS
F540743 540743u --- NO COMMENTS
F540779 540779u --- NO COMMENTS
F540780 540780u --- NO COMMENTS
F540811 540811u --- NO COMMENTS
F540812 540812u --- NO COMMENTS
F540813 540813u --- NO COMMENTS
F540814 540814u --- NO COMMENTS
F540815 540815u --- NO COMMENTS
F540816 540816u --- NO COMMENTS
F540817 540817u --- NO COMMENTS
F540818 540818u --- NO COMMENTS
F540823 540823u --- NO COMMENTS
F540824 540824u --- NO COMMENTS
F540825 540825u --- NO COMMENTS
F540829 540829u --- NO COMMENTS
F540831 540831u --- NO COMMENTS
F540833 540833u --- NO COMMENTS
F540835 540835u --- NO COMMENTS
F540843 540843u --- NO COMMENTS
F540850 540850u --- NO COMMENTS
F540853 540853u --- NO COMMENTS
F540855 540855u --- NO COMMENTS
F540856 540856u --- NO COMMENTS
F540859 540859u --- NO COMMENTS
F540861 540861u --- NO COMMENTS
F540894 540894u --- NO COMMENTS
F540895 540895u --- NO COMMENTS
F540898 540898u --- NO COMMENTS
F540899 540899u --- NO COMMENTS
F540900 540900u --- NO COMMENTS
F540901 540901u --- NO COMMENTS
F540902 540902u --- NO COMMENTS
F540947 540947u --- NO COMMENTS
F540948 540948u --- NO COMMENTS
F540949 540949u --- NO COMMENTS
F540950 540950u --- NO COMMENTS
F540951 540951u --- NO COMMENTS
F541029 541029u --- NO COMMENTS
F541030 541030u --- NO COMMENTS
F541031 541031u --- NO COMMENTS
F541061 541061u --- NO COMMENTS
F541079 541079u --- NO COMMENTS
F541080 541080u --- NO COMMENTS
F541081 541081u --- NO COMMENTS
F541104 541104u --- NO COMMENTS
F541105 541105u --- NO COMMENTS
F541107 541107u --- NO COMMENTS
F541108 541108u --- NO COMMENTS
F541119 541119u --- NO COMMENTS
F541128 541128u --- NO COMMENTS
F541130 541130u --- NO COMMENTS
F541131 541131u --- NO COMMENTS
F541132 541132u --- NO COMMENTS
F541133 541133u --- NO COMMENTS
F541134 541134u --- NO COMMENTS
F541135 541135u --- NO COMMENTS
F541136 541136u --- NO COMMENTS
F541137 541137u --- NO COMMENTS
F541138 541138u --- NO COMMENTS
F541189 541189u --- NO COMMENTS
F541219 541219u --- NO COMMENTS
F541220 541220u --- NO COMMENTS
F541221 541221u --- NO COMMENTS
F541222 541222u --- NO COMMENTS
F541225 541225u --- NO COMMENTS
F541226 541226u --- NO COMMENTS
F541228 541228u --- NO COMMENTS
F541229 541229u --- NO COMMENTS
F541230 541230u --- NO COMMENTS
F541297 541297u --- NO COMMENTS
F541298 541298u --- NO COMMENTS
F541299 541299u --- NO COMMENTS
F541300 541300u --- NO COMMENTS
F541301 541301u --- NO COMMENTS
F541304 541304u --- NO COMMENTS
F541306 541306u --- NO COMMENTS
F541307 541307u --- NO COMMENTS
F541308 541308u --- NO COMMENTS
F541309 541309u --- NO COMMENTS
F541335 541335u --- NO COMMENTS
F541336 541336u --- NO COMMENTS
F541337 541337u --- NO COMMENTS
F541338 541338u --- NO COMMENTS
F541339 541339u --- NO COMMENTS
F541361 541361u --- NO COMMENTS
F541363 541363u --- NO COMMENTS
F541364 541364u --- NO COMMENTS
F541365 541365u --- NO COMMENTS
F541366 541366u --- NO COMMENTS
F541374 541374u --- NO COMMENTS
F541375 541375u --- NO COMMENTS
F541504 541504u --- NO COMMENTS
F541505 541505u --- NO COMMENTS
F541507 541507u --- NO COMMENTS
F541509 541509u --- NO COMMENTS
F541512 541512u --- NO COMMENTS
F541513 541513u --- NO COMMENTS
F541514 541514u --- NO COMMENTS
F541914 541914u --- NO COMMENTS
F541915 541915u --- NO COMMENTS
F541935 541935u --- NO COMMENTS
F541943 541943u --- NO COMMENTS
F541944 541944u --- NO COMMENTS
F541945 541945u --- NO COMMENTS
F541957 541957u --- NO COMMENTS
F541959 541959u --- NO COMMENTS
F541960 541960u --- NO COMMENTS
F541978 541978u --- NO COMMENTS
F541998 541998u --- NO COMMENTS
F541999 541999u --- NO COMMENTS
F542003 542003u --- NO COMMENTS
F542024 542024u --- NO COMMENTS
F542027 542027u --- NO COMMENTS
F542028 542028u --- NO COMMENTS
F542029 542029u --- NO COMMENTS
F542030 542030u --- NO COMMENTS
F542031 542031u --- NO COMMENTS
F542035 542035u --- NO COMMENTS
F542038 542038u --- NO COMMENTS
F542039 542039u --- NO COMMENTS
F542052 542052u --- NO COMMENTS
F542053 542053u --- NO COMMENTS
F542054 542054u --- NO COMMENTS
F542055 542055u --- NO COMMENTS
F542056 542056u --- NO COMMENTS
F542067 542067u --- NO COMMENTS
F542068 542068u --- NO COMMENTS
F542074 542074u --- NO COMMENTS
F542084 542084u --- NO COMMENTS
F542085 542085u --- NO COMMENTS
F542087 542087u --- NO COMMENTS
F542092 542092u --- NO COMMENTS
F542094 542094u --- NO COMMENTS
F542096 542096u --- NO COMMENTS
F542124 542124u --- NO COMMENTS
F542125 542125u --- NO COMMENTS
F542127 542127u --- NO COMMENTS
F542128 542128u --- NO COMMENTS
F542130 542130u --- NO COMMENTS
F542131 542131u --- NO COMMENTS
F542134 542134u --- NO COMMENTS
F542148 542148u --- NO COMMENTS
F542153 542153u --- NO COMMENTS
F542154 542154u --- NO COMMENTS
F542189 542189u --- NO COMMENTS
F542190 542190u --- NO COMMENTS
F542191 542191u --- NO COMMENTS
F542192 542192u --- NO COMMENTS
F542193 542193u --- NO COMMENTS
F542194 542194u --- NO COMMENTS
F542197 542197u --- NO COMMENTS
F542210 542210u --- NO COMMENTS
F542214 542214u --- NO COMMENTS
F542247 542247u --- NO COMMENTS
F542258 542258u --- NO COMMENTS
F542310 542310u --- NO COMMENTS
F542325 542325u --- NO COMMENTS
F542338 542338u --- NO COMMENTS
F542339 542339u --- NO COMMENTS
F542340 542340u --- NO COMMENTS
F542355 542355u --- NO COMMENTS
F542361 542361u --- NO COMMENTS
F542369 542369u --- NO COMMENTS
F542392 542392u --- NO COMMENTS
F542404 542404u --- NO COMMENTS
F542405 542405u --- NO COMMENTS
F542406 542406u --- NO COMMENTS
F542407 542407u --- NO COMMENTS
F542409 542409u --- NO COMMENTS
F542438 542438u --- NO COMMENTS
F542445 542445u --- NO COMMENTS
F542498 542498u --- NO COMMENTS
F542518 542518u --- NO COMMENTS
F542522 542522u --- NO COMMENTS
F542523 542523u --- NO COMMENTS
F542527 542527u --- NO COMMENTS
F542529 542529u --- NO COMMENTS
F542530 542530u --- NO COMMENTS
F542540 542540u --- NO COMMENTS
F542542 542542u --- NO COMMENTS
F542555 542555u --- NO COMMENTS
F542566 542566u --- NO COMMENTS
F542567 542567u --- NO COMMENTS
F542568 542568u --- NO COMMENTS
F542569 542569u --- NO COMMENTS
F542570 542570u --- NO COMMENTS
F542571 542571u --- NO COMMENTS
F542573 542573u --- NO COMMENTS
F542574 542574u --- NO COMMENTS
F542575 542575u --- NO COMMENTS
F542592 542592u --- NO COMMENTS
F542596 542596u --- NO COMMENTS
F542613 542613u --- NO COMMENTS
F542616 542616u --- NO COMMENTS
F542618 542618u --- NO COMMENTS
F542619 542619u --- NO COMMENTS
F542624 542624u --- NO COMMENTS
F542625 542625u --- NO COMMENTS
F542626 542626u --- NO COMMENTS
F542627 542627u --- NO COMMENTS
F542631 542631u --- NO COMMENTS
F542637 542637u --- NO COMMENTS
F542649 542649u --- NO COMMENTS
F542679 542679u --- NO COMMENTS
F542682 542682u --- NO COMMENTS
F542695 542695u --- NO COMMENTS
F542696 542696u --- NO COMMENTS
F542704 542704u --- NO COMMENTS
F542717 542717u --- NO COMMENTS
F542718 542718u --- NO COMMENTS
F542731 542731u --- NO COMMENTS
F542733 542733u --- NO COMMENTS
F542738 542738u --- NO COMMENTS
F542744 542744u --- NO COMMENTS
F542745 542745u --- NO COMMENTS
F542746 542746u --- NO COMMENTS
F542747 542747u --- NO COMMENTS
F542748 542748u --- NO COMMENTS
F542755 542755u --- NO COMMENTS
F542756 542756u --- NO COMMENTS
F542757 542757u --- NO COMMENTS
F542758 542758u --- NO COMMENTS
F542759 542759u --- NO COMMENTS
F542760 542760u --- NO COMMENTS
F542761 542761u --- NO COMMENTS
F542762 542762u --- NO COMMENTS
F542763 542763u --- NO COMMENTS
F542764 542764u --- NO COMMENTS
F542765 542765u --- NO COMMENTS
F542784 542784u --- NO COMMENTS
F542785 542785u --- NO COMMENTS
F542786 542786u --- NO COMMENTS
F542796 542796u --- NO COMMENTS
F542797 542797u --- NO COMMENTS
F542798 542798u --- NO COMMENTS
F542799 542799u --- NO COMMENTS
F542800 542800u --- NO COMMENTS
F542801 542801u --- NO COMMENTS
F542806 542806u --- NO COMMENTS
F542807 542807u --- NO COMMENTS
F542808 542808u --- NO COMMENTS
F542809 542809u --- NO COMMENTS
F542859 542859u --- NO COMMENTS
F542860 542860u --- NO COMMENTS
F542861 542861u --- NO COMMENTS
F542909 542909u --- NO COMMENTS
F542915 542915u --- NO COMMENTS
F542916 542916u --- NO COMMENTS
F542927 542927u --- NO COMMENTS
F542938 542938u --- NO COMMENTS
F542939 542939u --- NO COMMENTS
F542945 542945u --- NO COMMENTS
F543019 543019u --- NO COMMENTS
F543072 543072u --- NO COMMENTS
F543084 543084u --- NO COMMENTS
F543085 543085u --- NO COMMENTS
F543088 543088u --- NO COMMENTS
F543089 543089u --- NO COMMENTS
F543090 543090u --- NO COMMENTS
F543094 543094u --- NO COMMENTS
F543099 543099u --- NO COMMENTS
F543193 543193u --- NO COMMENTS
F543194 543194u --- NO COMMENTS
F543195 543195u --- NO COMMENTS
F543208 543208u --- NO COMMENTS
F543218 543218u --- NO COMMENTS
F543228 543228u --- NO COMMENTS
F543250 543250u --- NO COMMENTS
F543259 543259u --- NO COMMENTS
F543279 543279u --- NO COMMENTS
F543325 543325u --- NO COMMENTS
F543327 543327u --- NO COMMENTS
F543353 543353u --- NO COMMENTS
F543354 543354u --- NO COMMENTS
F543368 543368u --- NO COMMENTS
F543372 543372u --- NO COMMENTS
F543376 543376u --- NO COMMENTS
F543388 543388u --- NO COMMENTS
F543395 543395u --- NO COMMENTS
F543401 543401u --- NO COMMENTS
F543438 543438u --- NO COMMENTS
F543440 543440u --- NO COMMENTS
F543444 543444u --- NO COMMENTS
F543453 543453u --- NO COMMENTS
F543461 543461u --- NO COMMENTS
F543480 543480u --- NO COMMENTS
F543481 543481u --- NO COMMENTS
F543482 543482u --- NO COMMENTS
F543490 543490u --- NO COMMENTS
F543517 543517u --- NO COMMENTS
F543535 543535u --- NO COMMENTS
F543550 543550u --- NO COMMENTS
F543557 543557u --- NO COMMENTS
F543564 543564u --- NO COMMENTS
F543565 543565u --- NO COMMENTS
F543592 543592u --- NO COMMENTS
F543605 543605u --- NO COMMENTS
F543623 543623u --- NO COMMENTS
F543624 543624u --- NO COMMENTS
F543625 543625u --- NO COMMENTS
F543626 543626u --- NO COMMENTS
F543651 543651u --- NO COMMENTS
F543655 543655u --- NO COMMENTS
F543684 543684u --- NO COMMENTS
F543695 543695u --- NO COMMENTS
F543751 543751u --- NO COMMENTS
F543765 543765u --- NO COMMENTS
F543783 543783u --- NO COMMENTS
F543788 543788u --- NO COMMENTS
F543792 543792u --- NO COMMENTS
F543793 543793u --- NO COMMENTS
F543794 543794u --- NO COMMENTS
F543795 543795u --- NO COMMENTS
F543796 543796u --- NO COMMENTS
F543797 543797u --- NO COMMENTS
F543801 543801u --- NO COMMENTS
F543802 543802u --- NO COMMENTS
F543815 543815u --- NO COMMENTS
F543816 543816u --- NO COMMENTS
F543831 543831u --- NO COMMENTS
F543838 543838u --- NO COMMENTS
F543839 543839u --- NO COMMENTS
F543840 543840u --- NO COMMENTS
F543841 543841u --- NO COMMENTS
F543842 543842u --- NO COMMENTS
F543843 543843u --- NO COMMENTS
F543844 543844u --- NO COMMENTS
F543845 543845u --- NO COMMENTS
F543846 543846u --- NO COMMENTS
F543847 543847u --- NO COMMENTS
F543848 543848u --- NO COMMENTS
F543849 543849u --- NO COMMENTS
F543850 543850u --- NO COMMENTS
F543857 543857u --- NO COMMENTS
F543871 543871u --- NO COMMENTS
F543872 543872u --- NO COMMENTS
F543873 543873u --- NO COMMENTS
F543874 543874u --- NO COMMENTS
F543875 543875u --- NO COMMENTS
F543876 543876u --- NO COMMENTS
F543884 543884u --- NO COMMENTS
F543885 543885u --- NO COMMENTS
F543886 543886u --- NO COMMENTS
F543887 543887u --- NO COMMENTS
F543888 543888u --- NO COMMENTS
F543895 543895u --- NO COMMENTS
F543900 543900u --- NO COMMENTS
F543901 543901u --- NO COMMENTS
F543902 543902u --- NO COMMENTS
F543903 543903u --- NO COMMENTS
F543906 543906u --- NO COMMENTS
F543909 543909u --- NO COMMENTS
F543912 543912u --- NO COMMENTS
F543925 543925u --- NO COMMENTS
F543934 543934u --- NO COMMENTS
F543935 543935u --- NO COMMENTS
F543938 543938u --- NO COMMENTS
F543939 543939u --- NO COMMENTS
F543940 543940u --- NO COMMENTS
F543941 543941u --- NO COMMENTS
F543942 543942u --- NO COMMENTS
F543943 543943u --- NO COMMENTS
F543949 543949u --- NO COMMENTS
F543966 543966u --- NO COMMENTS
F543969 543969u --- NO COMMENTS
F543976 543976u --- NO COMMENTS
F543977 543977u --- NO COMMENTS
F543992 543992u --- NO COMMENTS
F543994 543994u --- NO COMMENTS
F543995 543995u --- NO COMMENTS
F543996 543996u --- NO COMMENTS
F543997 543997u --- NO COMMENTS
F0543 543u --- NO COMMENTS
F544011 544011u --- NO COMMENTS
F544012 544012u --- NO COMMENTS
F544015 544015u --- NO COMMENTS
F544017 544017u --- NO COMMENTS
F544019 544019u --- NO COMMENTS
F544021 544021u --- NO COMMENTS
F544022 544022u --- NO COMMENTS
F544040 544040u --- NO COMMENTS
F0546 546u --- NO COMMENTS
F0564 564u --- NO COMMENTS
F0565 565u --- NO COMMENTS
F0566 566u --- NO COMMENTS
F0567 567u --- NO COMMENTS
F0568 568u --- NO COMMENTS
F0569 569u --- NO COMMENTS
F0570 570u --- NO COMMENTS
F0571 571u --- NO COMMENTS
F0572 572u --- NO COMMENTS
F0058 58u --- NO COMMENTS
F0600 600u --- NO COMMENTS
F0601 601u --- NO COMMENTS
F0602 602u --- NO COMMENTS
F0603 603u --- NO COMMENTS
F0604 604u --- NO COMMENTS
F606210 606210u --- NO COMMENTS
F606211 606211u --- NO COMMENTS
F606212 606212u --- NO COMMENTS
F606213 606213u --- NO COMMENTS
F606214 606214u --- NO COMMENTS
F606215 606215u --- NO COMMENTS
F606216 606216u --- NO COMMENTS
F606217 606217u --- NO COMMENTS
F606218 606218u --- NO COMMENTS
F606219 606219u --- NO COMMENTS
F606220 606220u --- NO COMMENTS
F606221 606221u --- NO COMMENTS
F606222 606222u --- NO COMMENTS
F606223 606223u --- NO COMMENTS
F606224 606224u --- NO COMMENTS
F606225 606225u --- NO COMMENTS
F606226 606226u --- NO COMMENTS
F606232 606232u --- NO COMMENTS
F606233 606233u --- NO COMMENTS
F606234 606234u --- NO COMMENTS
F606236 606236u --- NO COMMENTS
F606238 606238u --- NO COMMENTS
F606242 606242u --- NO COMMENTS
F606243 606243u --- NO COMMENTS
F606245 606245u --- NO COMMENTS
F606246 606246u --- NO COMMENTS
F606253 606253u --- NO COMMENTS
F606262 606262u --- NO COMMENTS
F606267 606267u --- NO COMMENTS
F606274 606274u --- NO COMMENTS
F606276 606276u --- NO COMMENTS
F606277 606277u --- NO COMMENTS
F606278 606278u --- NO COMMENTS
F606279 606279u --- NO COMMENTS
F606315 606315u --- NO COMMENTS
F606316 606316u --- NO COMMENTS
F606347 606347u --- NO COMMENTS
F606348 606348u --- NO COMMENTS
F606349 606349u --- NO COMMENTS
F606350 606350u --- NO COMMENTS
F606351 606351u --- NO COMMENTS
F606352 606352u --- NO COMMENTS
F606353 606353u --- NO COMMENTS
F606354 606354u --- NO COMMENTS
F606359 606359u --- NO COMMENTS
F606360 606360u --- NO COMMENTS
F606361 606361u --- NO COMMENTS
F606365 606365u --- NO COMMENTS
F606367 606367u --- NO COMMENTS
F606369 606369u --- NO COMMENTS
F606371 606371u --- NO COMMENTS
F606379 606379u --- NO COMMENTS
F606386 606386u --- NO COMMENTS
F606389 606389u --- NO COMMENTS
F606391 606391u --- NO COMMENTS
F606392 606392u --- NO COMMENTS
F606395 606395u --- NO COMMENTS
F606397 606397u --- NO COMMENTS
F606430 606430u --- NO COMMENTS
F606431 606431u --- NO COMMENTS
F606434 606434u --- NO COMMENTS
F606435 606435u --- NO COMMENTS
F606436 606436u --- NO COMMENTS
F606437 606437u --- NO COMMENTS
F606438 606438u --- NO COMMENTS
F606483 606483u --- NO COMMENTS
F606484 606484u --- NO COMMENTS
F606485 606485u --- NO COMMENTS
F606486 606486u --- NO COMMENTS
F606487 606487u --- NO COMMENTS
F606565 606565u --- NO COMMENTS
F606566 606566u --- NO COMMENTS
F606567 606567u --- NO COMMENTS
F606597 606597u --- NO COMMENTS
F606615 606615u --- NO COMMENTS
F606616 606616u --- NO COMMENTS
F606617 606617u --- NO COMMENTS
F606640 606640u --- NO COMMENTS
F606641 606641u --- NO COMMENTS
F606643 606643u --- NO COMMENTS
F606644 606644u --- NO COMMENTS
F606655 606655u --- NO COMMENTS
F606664 606664u --- NO COMMENTS
F606666 606666u --- NO COMMENTS
F606667 606667u --- NO COMMENTS
F606668 606668u --- NO COMMENTS
F606669 606669u --- NO COMMENTS
F606670 606670u --- NO COMMENTS
F606671 606671u --- NO COMMENTS
F606672 606672u --- NO COMMENTS
F606673 606673u --- NO COMMENTS
F606674 606674u --- NO COMMENTS
F606725 606725u --- NO COMMENTS
F606755 606755u --- NO COMMENTS
F606756 606756u --- NO COMMENTS
F606757 606757u --- NO COMMENTS
F606758 606758u --- NO COMMENTS
F606761 606761u --- NO COMMENTS
F606762 606762u --- NO COMMENTS
F606764 606764u --- NO COMMENTS
F606765 606765u --- NO COMMENTS
F606766 606766u --- NO COMMENTS
F606833 606833u --- NO COMMENTS
F606834 606834u --- NO COMMENTS
F606835 606835u --- NO COMMENTS
F606836 606836u --- NO COMMENTS
F606837 606837u --- NO COMMENTS
F606840 606840u --- NO COMMENTS
F606842 606842u --- NO COMMENTS
F606843 606843u --- NO COMMENTS
F606844 606844u --- NO COMMENTS
F606845 606845u --- NO COMMENTS
F606871 606871u --- NO COMMENTS
F606872 606872u --- NO COMMENTS
F606873 606873u --- NO COMMENTS
F606874 606874u --- NO COMMENTS
F606875 606875u --- NO COMMENTS
F606897 606897u --- NO COMMENTS
F606899 606899u --- NO COMMENTS
F606900 606900u --- NO COMMENTS
F606901 606901u --- NO COMMENTS
F606902 606902u --- NO COMMENTS
F606910 606910u --- NO COMMENTS
F606911 606911u --- NO COMMENTS
F0606 606u --- NO COMMENTS
F607040 607040u --- NO COMMENTS
F607041 607041u --- NO COMMENTS
F607043 607043u --- NO COMMENTS
F607045 607045u --- NO COMMENTS
F607048 607048u --- NO COMMENTS
F607049 607049u --- NO COMMENTS
F607050 607050u --- NO COMMENTS
F607450 607450u --- NO COMMENTS
F607451 607451u --- NO COMMENTS
F607471 607471u --- NO COMMENTS
F607479 607479u --- NO COMMENTS
F607480 607480u --- NO COMMENTS
F607481 607481u --- NO COMMENTS
F607493 607493u --- NO COMMENTS
F607495 607495u --- NO COMMENTS
F607496 607496u --- NO COMMENTS
F607514 607514u --- NO COMMENTS
F607534 607534u --- NO COMMENTS
F607535 607535u --- NO COMMENTS
F607539 607539u --- NO COMMENTS
F607560 607560u --- NO COMMENTS
F607563 607563u --- NO COMMENTS
F607564 607564u --- NO COMMENTS
F607565 607565u --- NO COMMENTS
F607566 607566u --- NO COMMENTS
F607567 607567u --- NO COMMENTS
F607571 607571u --- NO COMMENTS
F607574 607574u --- NO COMMENTS
F607575 607575u --- NO COMMENTS
F607588 607588u --- NO COMMENTS
F607589 607589u --- NO COMMENTS
F607590 607590u --- NO COMMENTS
F607591 607591u --- NO COMMENTS
F607592 607592u --- NO COMMENTS
F607603 607603u --- NO COMMENTS
F607604 607604u --- NO COMMENTS
F607610 607610u --- NO COMMENTS
F607620 607620u --- NO COMMENTS
F607621 607621u --- NO COMMENTS
F607623 607623u --- NO COMMENTS
F607628 607628u --- NO COMMENTS
F607630 607630u --- NO COMMENTS
F607632 607632u --- NO COMMENTS
F607660 607660u --- NO COMMENTS
F607661 607661u --- NO COMMENTS
F607663 607663u --- NO COMMENTS
F607664 607664u --- NO COMMENTS
F607666 607666u --- NO COMMENTS
F607667 607667u --- NO COMMENTS
F607670 607670u --- NO COMMENTS
F607684 607684u --- NO COMMENTS
F607689 607689u --- NO COMMENTS
F607690 607690u --- NO COMMENTS
F607725 607725u --- NO COMMENTS
F607726 607726u --- NO COMMENTS
F607727 607727u --- NO COMMENTS
F607728 607728u --- NO COMMENTS
F607729 607729u --- NO COMMENTS
F607730 607730u --- NO COMMENTS
F607733 607733u --- NO COMMENTS
F607746 607746u --- NO COMMENTS
F607750 607750u --- NO COMMENTS
F607783 607783u --- NO COMMENTS
F607794 607794u --- NO COMMENTS
F607846 607846u --- NO COMMENTS
F607861 607861u --- NO COMMENTS
F607874 607874u --- NO COMMENTS
F607875 607875u --- NO COMMENTS
F607876 607876u --- NO COMMENTS
F607891 607891u --- NO COMMENTS
F607897 607897u --- NO COMMENTS
F607905 607905u --- NO COMMENTS
F607928 607928u --- NO COMMENTS
F607940 607940u --- NO COMMENTS
F607941 607941u --- NO COMMENTS
F607942 607942u --- NO COMMENTS
F607943 607943u --- NO COMMENTS
F607945 607945u --- NO COMMENTS
F607974 607974u --- NO COMMENTS
F607981 607981u --- NO COMMENTS
F0607 607u --- NO COMMENTS
F608034 608034u --- NO COMMENTS
F608054 608054u --- NO COMMENTS
F608058 608058u --- NO COMMENTS
F608059 608059u --- NO COMMENTS
F608063 608063u --- NO COMMENTS
F608065 608065u --- NO COMMENTS
F608066 608066u --- NO COMMENTS
F608076 608076u --- NO COMMENTS
F608078 608078u --- NO COMMENTS
F608091 608091u --- NO COMMENTS
F608102 608102u --- NO COMMENTS
F608103 608103u --- NO COMMENTS
F608104 608104u --- NO COMMENTS
F608105 608105u --- NO COMMENTS
F608106 608106u --- NO COMMENTS
F608107 608107u --- NO COMMENTS
F608109 608109u --- NO COMMENTS
F608110 608110u --- NO COMMENTS
F608111 608111u --- NO COMMENTS
F608128 608128u --- NO COMMENTS
F608132 608132u --- NO COMMENTS
F608149 608149u --- NO COMMENTS
F608152 608152u --- NO COMMENTS
F608154 608154u --- NO COMMENTS
F608155 608155u --- NO COMMENTS
F608160 608160u --- NO COMMENTS
F608161 608161u --- NO COMMENTS
F608162 608162u --- NO COMMENTS
F608163 608163u --- NO COMMENTS
F608167 608167u --- NO COMMENTS
F608173 608173u --- NO COMMENTS
F608185 608185u --- NO COMMENTS
F608215 608215u --- NO COMMENTS
F608218 608218u --- NO COMMENTS
F608231 608231u --- NO COMMENTS
F608232 608232u --- NO COMMENTS
F608240 608240u --- NO COMMENTS
F608253 608253u --- NO COMMENTS
F608254 608254u --- NO COMMENTS
F608267 608267u --- NO COMMENTS
F608269 608269u --- NO COMMENTS
F608274 608274u --- NO COMMENTS
F608280 608280u --- NO COMMENTS
F608281 608281u --- NO COMMENTS
F608282 608282u --- NO COMMENTS
F608283 608283u --- NO COMMENTS
F608284 608284u --- NO COMMENTS
F608291 608291u --- NO COMMENTS
F608292 608292u --- NO COMMENTS
F608293 608293u --- NO COMMENTS
F608294 608294u --- NO COMMENTS
F608295 608295u --- NO COMMENTS
F608296 608296u --- NO COMMENTS
F608297 608297u --- NO COMMENTS
F608298 608298u --- NO COMMENTS
F608299 608299u --- NO COMMENTS
F608300 608300u --- NO COMMENTS
F608301 608301u --- NO COMMENTS
F608320 608320u --- NO COMMENTS
F608321 608321u --- NO COMMENTS
F608322 608322u --- NO COMMENTS
F608332 608332u --- NO COMMENTS
F608333 608333u --- NO COMMENTS
F608334 608334u --- NO COMMENTS
F608335 608335u --- NO COMMENTS
F608336 608336u --- NO COMMENTS
F608337 608337u --- NO COMMENTS
F608342 608342u --- NO COMMENTS
F608343 608343u --- NO COMMENTS
F608344 608344u --- NO COMMENTS
F608345 608345u --- NO COMMENTS
F608395 608395u --- NO COMMENTS
F608396 608396u --- NO COMMENTS
F608397 608397u --- NO COMMENTS
F608445 608445u --- NO COMMENTS
F608451 608451u --- NO COMMENTS
F608452 608452u --- NO COMMENTS
F608463 608463u --- NO COMMENTS
F608474 608474u --- NO COMMENTS
F608475 608475u --- NO COMMENTS
F608481 608481u --- NO COMMENTS
F608555 608555u --- NO COMMENTS
F608608 608608u --- NO COMMENTS
F608620 608620u --- NO COMMENTS
F608621 608621u --- NO COMMENTS
F608624 608624u --- NO COMMENTS
F608625 608625u --- NO COMMENTS
F608626 608626u --- NO COMMENTS
F608630 608630u --- NO COMMENTS
F608635 608635u --- NO COMMENTS
F608729 608729u --- NO COMMENTS
F608730 608730u --- NO COMMENTS
F608731 608731u --- NO COMMENTS
F608744 608744u --- NO COMMENTS
F608754 608754u --- NO COMMENTS
F608764 608764u --- NO COMMENTS
F608786 608786u --- NO COMMENTS
F608795 608795u --- NO COMMENTS
F608815 608815u --- NO COMMENTS
F608861 608861u --- NO COMMENTS
F608863 608863u --- NO COMMENTS
F608889 608889u --- NO COMMENTS
F608890 608890u --- NO COMMENTS
F608904 608904u --- NO COMMENTS
F608908 608908u --- NO COMMENTS
F608912 608912u --- NO COMMENTS
F608924 608924u --- NO COMMENTS
F608931 608931u --- NO COMMENTS
F608937 608937u --- NO COMMENTS
F608974 608974u --- NO COMMENTS
F608976 608976u --- NO COMMENTS
F608980 608980u --- NO COMMENTS
F608989 608989u --- NO COMMENTS
F608997 608997u --- NO COMMENTS
F609016 609016u --- NO COMMENTS
F609017 609017u --- NO COMMENTS
F609018 609018u --- NO COMMENTS
F609026 609026u --- NO COMMENTS
F609053 609053u --- NO COMMENTS
F609071 609071u --- NO COMMENTS
F609086 609086u --- NO COMMENTS
F609093 609093u --- NO COMMENTS
F609100 609100u --- NO COMMENTS
F609101 609101u --- NO COMMENTS
F609128 609128u --- NO COMMENTS
F609141 609141u --- NO COMMENTS
F609159 609159u --- NO COMMENTS
F609160 609160u --- NO COMMENTS
F609161 609161u --- NO COMMENTS
F609162 609162u --- NO COMMENTS
F609187 609187u --- NO COMMENTS
F609191 609191u --- NO COMMENTS
F609220 609220u --- NO COMMENTS
F609231 609231u --- NO COMMENTS
F609287 609287u --- NO COMMENTS
F609301 609301u --- NO COMMENTS
F609319 609319u --- NO COMMENTS
F609324 609324u --- NO COMMENTS
F609328 609328u --- NO COMMENTS
F609329 609329u --- NO COMMENTS
F609330 609330u --- NO COMMENTS
F609331 609331u --- NO COMMENTS
F609332 609332u --- NO COMMENTS
F609333 609333u --- NO COMMENTS
F609337 609337u --- NO COMMENTS
F609338 609338u --- NO COMMENTS
F609351 609351u --- NO COMMENTS
F609352 609352u --- NO COMMENTS
F609367 609367u --- NO COMMENTS
F609374 609374u --- NO COMMENTS
F609375 609375u --- NO COMMENTS
F609376 609376u --- NO COMMENTS
F609377 609377u --- NO COMMENTS
F609378 609378u --- NO COMMENTS
F609379 609379u --- NO COMMENTS
F609380 609380u --- NO COMMENTS
F609381 609381u --- NO COMMENTS
F609382 609382u --- NO COMMENTS
F609383 609383u --- NO COMMENTS
F609384 609384u --- NO COMMENTS
F609385 609385u --- NO COMMENTS
F609386 609386u --- NO COMMENTS
F609393 609393u --- NO COMMENTS
F609407 609407u --- NO COMMENTS
F609408 609408u --- NO COMMENTS
F609409 609409u --- NO COMMENTS
F609410 609410u --- NO COMMENTS
F609411 609411u --- NO COMMENTS
F609412 609412u --- NO COMMENTS
F609420 609420u --- NO COMMENTS
F609421 609421u --- NO COMMENTS
F609422 609422u --- NO COMMENTS
F609423 609423u --- NO COMMENTS
F609424 609424u --- NO COMMENTS
F609431 609431u --- NO COMMENTS
F609436 609436u --- NO COMMENTS
F609437 609437u --- NO COMMENTS
F609438 609438u --- NO COMMENTS
F609439 609439u --- NO COMMENTS
F609442 609442u --- NO COMMENTS
F609445 609445u --- NO COMMENTS
F609448 609448u --- NO COMMENTS
F609461 609461u --- NO COMMENTS
F609470 609470u --- NO COMMENTS
F609471 609471u --- NO COMMENTS
F609474 609474u --- NO COMMENTS
F609475 609475u --- NO COMMENTS
F609476 609476u --- NO COMMENTS
F609477 609477u --- NO COMMENTS
F609478 609478u --- NO COMMENTS
F609479 609479u --- NO COMMENTS
F609485 609485u --- NO COMMENTS
F609502 609502u --- NO COMMENTS
F609505 609505u --- NO COMMENTS
F609512 609512u --- NO COMMENTS
F609513 609513u --- NO COMMENTS
F609528 609528u --- NO COMMENTS
F609530 609530u --- NO COMMENTS
F609531 609531u --- NO COMMENTS
F609532 609532u --- NO COMMENTS
F609533 609533u --- NO COMMENTS
F609547 609547u --- NO COMMENTS
F609548 609548u --- NO COMMENTS
F609551 609551u --- NO COMMENTS
F609553 609553u --- NO COMMENTS
F609555 609555u --- NO COMMENTS
F609557 609557u --- NO COMMENTS
F609558 609558u --- NO COMMENTS
F609576 609576u --- NO COMMENTS
F0060 60u --- NO COMMENTS
F0610 610u --- NO COMMENTS
F0611 611u --- NO COMMENTS
F0612 612u --- NO COMMENTS
F0613 613u --- NO COMMENTS
F0614 614u --- NO COMMENTS
F0615 615u --- NO COMMENTS
F0616 616u --- NO COMMENTS
F0617 617u --- NO COMMENTS
F0618 618u --- NO COMMENTS
F0619 619u --- NO COMMENTS
F0061 61u --- NO COMMENTS
F0620 620u --- NO COMMENTS
F0062 62u --- NO COMMENTS
F0063 63u --- NO COMMENTS
F0648 648u --- NO COMMENTS
F0649 649u --- NO COMMENTS
F0064 64u --- NO COMMENTS
F0650 650u --- NO COMMENTS
F0651 651u --- NO COMMENTS
F0652 652u --- NO COMMENTS
F0653 653u --- NO COMMENTS
F0654 654u --- NO COMMENTS
F0655 655u --- NO COMMENTS
F0656 656u --- NO COMMENTS
F0657 657u --- NO COMMENTS
F0658 658u --- NO COMMENTS
F0659 659u --- NO COMMENTS
F0660 660u --- NO COMMENTS
F0661 661u --- NO COMMENTS
F0669 669u --- NO COMMENTS
F0670 670u --- NO COMMENTS
F671746 671746u --- NO COMMENTS
F671747 671747u --- NO COMMENTS
F671748 671748u --- NO COMMENTS
F671749 671749u --- NO COMMENTS
F671750 671750u --- NO COMMENTS
F671751 671751u --- NO COMMENTS
F671752 671752u --- NO COMMENTS
F671753 671753u --- NO COMMENTS
F671754 671754u --- NO COMMENTS
F671755 671755u --- NO COMMENTS
F671756 671756u --- NO COMMENTS
F671757 671757u --- NO COMMENTS
F671758 671758u --- NO COMMENTS
F671759 671759u --- NO COMMENTS
F671760 671760u --- NO COMMENTS
F671761 671761u --- NO COMMENTS
F671762 671762u --- NO COMMENTS
F671768 671768u --- NO COMMENTS
F671769 671769u --- NO COMMENTS
F671770 671770u --- NO COMMENTS
F671772 671772u --- NO COMMENTS
F671774 671774u --- NO COMMENTS
F671778 671778u --- NO COMMENTS
F671779 671779u --- NO COMMENTS
F671781 671781u --- NO COMMENTS
F671782 671782u --- NO COMMENTS
F671789 671789u --- NO COMMENTS
F671798 671798u --- NO COMMENTS
F671803 671803u --- NO COMMENTS
F671810 671810u --- NO COMMENTS
F671812 671812u --- NO COMMENTS
F671813 671813u --- NO COMMENTS
F671814 671814u --- NO COMMENTS
F671815 671815u --- NO COMMENTS
F671851 671851u --- NO COMMENTS
F671852 671852u --- NO COMMENTS
F671883 671883u --- NO COMMENTS
F671884 671884u --- NO COMMENTS
F671885 671885u --- NO COMMENTS
F671886 671886u --- NO COMMENTS
F671887 671887u --- NO COMMENTS
F671888 671888u --- NO COMMENTS
F671889 671889u --- NO COMMENTS
F671890 671890u --- NO COMMENTS
F671895 671895u --- NO COMMENTS
F671896 671896u --- NO COMMENTS
F671897 671897u --- NO COMMENTS
F671901 671901u --- NO COMMENTS
F671903 671903u --- NO COMMENTS
F671905 671905u --- NO COMMENTS
F671907 671907u --- NO COMMENTS
F671915 671915u --- NO COMMENTS
F671922 671922u --- NO COMMENTS
F671925 671925u --- NO COMMENTS
F671927 671927u --- NO COMMENTS
F671928 671928u --- NO COMMENTS
F671931 671931u --- NO COMMENTS
F671933 671933u --- NO COMMENTS
F671966 671966u --- NO COMMENTS
F671967 671967u --- NO COMMENTS
F671970 671970u --- NO COMMENTS
F671971 671971u --- NO COMMENTS
F671972 671972u --- NO COMMENTS
F671973 671973u --- NO COMMENTS
F671974 671974u --- NO COMMENTS
F0671 671u --- NO COMMENTS
F672019 672019u --- NO COMMENTS
F672020 672020u --- NO COMMENTS
F672021 672021u --- NO COMMENTS
F672022 672022u --- NO COMMENTS
F672023 672023u --- NO COMMENTS
F672101 672101u --- NO COMMENTS
F672102 672102u --- NO COMMENTS
F672103 672103u --- NO COMMENTS
F672133 672133u --- NO COMMENTS
F672151 672151u --- NO COMMENTS
F672152 672152u --- NO COMMENTS
F672153 672153u --- NO COMMENTS
F672176 672176u --- NO COMMENTS
F672177 672177u --- NO COMMENTS
F672179 672179u --- NO COMMENTS
F672180 672180u --- NO COMMENTS
F672191 672191u --- NO COMMENTS
F672200 672200u --- NO COMMENTS
F672202 672202u --- NO COMMENTS
F672203 672203u --- NO COMMENTS
F672204 672204u --- NO COMMENTS
F672205 672205u --- NO COMMENTS
F672206 672206u --- NO COMMENTS
F672207 672207u --- NO COMMENTS
F672208 672208u --- NO COMMENTS
F672209 672209u --- NO COMMENTS
F672210 672210u --- NO COMMENTS
F672261 672261u --- NO COMMENTS
F672291 672291u --- NO COMMENTS
F672292 672292u --- NO COMMENTS
F672293 672293u --- NO COMMENTS
F672294 672294u --- NO COMMENTS
F672297 672297u --- NO COMMENTS
F672298 672298u --- NO COMMENTS
F672300 672300u --- NO COMMENTS
F672301 672301u --- NO COMMENTS
F672302 672302u --- NO COMMENTS
F672369 672369u --- NO COMMENTS
F672370 672370u --- NO COMMENTS
F672371 672371u --- NO COMMENTS
F672372 672372u --- NO COMMENTS
F672373 672373u --- NO COMMENTS
F672376 672376u --- NO COMMENTS
F672378 672378u --- NO COMMENTS
F672379 672379u --- NO COMMENTS
F672380 672380u --- NO COMMENTS
F672381 672381u --- NO COMMENTS
F672407 672407u --- NO COMMENTS
F672408 672408u --- NO COMMENTS
F672409 672409u --- NO COMMENTS
F672410 672410u --- NO COMMENTS
F672411 672411u --- NO COMMENTS
F672433 672433u --- NO COMMENTS
F672435 672435u --- NO COMMENTS
F672436 672436u --- NO COMMENTS
F672437 672437u --- NO COMMENTS
F672438 672438u --- NO COMMENTS
F672446 672446u --- NO COMMENTS
F672447 672447u --- NO COMMENTS
F672576 672576u --- NO COMMENTS
F672577 672577u --- NO COMMENTS
F672579 672579u --- NO COMMENTS
F672581 672581u --- NO COMMENTS
F672584 672584u --- NO COMMENTS
F672585 672585u --- NO COMMENTS
F672586 672586u --- NO COMMENTS
F672986 672986u --- NO COMMENTS
F672987 672987u --- NO COMMENTS
F673007 673007u --- NO COMMENTS
F673015 673015u --- NO COMMENTS
F673016 673016u --- NO COMMENTS
F673017 673017u --- NO COMMENTS
F673029 673029u --- NO COMMENTS
F673031 673031u --- NO COMMENTS
F673032 673032u --- NO COMMENTS
F673050 673050u --- NO COMMENTS
F673070 673070u --- NO COMMENTS
F673071 673071u --- NO COMMENTS
F673075 673075u --- NO COMMENTS
F673096 673096u --- NO COMMENTS
F673099 673099u --- NO COMMENTS
F673100 673100u --- NO COMMENTS
F673101 673101u --- NO COMMENTS
F673102 673102u --- NO COMMENTS
F673103 673103u --- NO COMMENTS
F673107 673107u --- NO COMMENTS
F673110 673110u --- NO COMMENTS
F673111 673111u --- NO COMMENTS
F673124 673124u --- NO COMMENTS
F673125 673125u --- NO COMMENTS
F673126 673126u --- NO COMMENTS
F673127 673127u --- NO COMMENTS
F673128 673128u --- NO COMMENTS
F673139 673139u --- NO COMMENTS
F673140 673140u --- NO COMMENTS
F673146 673146u --- NO COMMENTS
F673156 673156u --- NO COMMENTS
F673157 673157u --- NO COMMENTS
F673159 673159u --- NO COMMENTS
F673164 673164u --- NO COMMENTS
F673166 673166u --- NO COMMENTS
F673168 673168u --- NO COMMENTS
F673196 673196u --- NO COMMENTS
F673197 673197u --- NO COMMENTS
F673199 673199u --- NO COMMENTS
F673200 673200u --- NO COMMENTS
F673202 673202u --- NO COMMENTS
F673203 673203u --- NO COMMENTS
F673206 673206u --- NO COMMENTS
F673220 673220u --- NO COMMENTS
F673225 673225u --- NO COMMENTS
F673226 673226u --- NO COMMENTS
F673261 673261u --- NO COMMENTS
F673262 673262u --- NO COMMENTS
F673263 673263u --- NO COMMENTS
F673264 673264u --- NO COMMENTS
F673265 673265u --- NO COMMENTS
F673266 673266u --- NO COMMENTS
F673269 673269u --- NO COMMENTS
F673282 673282u --- NO COMMENTS
F673286 673286u --- NO COMMENTS
F673319 673319u --- NO COMMENTS
F673330 673330u --- NO COMMENTS
F673382 673382u --- NO COMMENTS
F673397 673397u --- NO COMMENTS
F673410 673410u --- NO COMMENTS
F673411 673411u --- NO COMMENTS
F673412 673412u --- NO COMMENTS
F673427 673427u --- NO COMMENTS
F673433 673433u --- NO COMMENTS
F673441 673441u --- NO COMMENTS
F673464 673464u --- NO COMMENTS
F673476 673476u --- NO COMMENTS
F673477 673477u --- NO COMMENTS
F673478 673478u --- NO COMMENTS
F673479 673479u --- NO COMMENTS
F673481 673481u --- NO COMMENTS
F673510 673510u --- NO COMMENTS
F673517 673517u --- NO COMMENTS
F673570 673570u --- NO COMMENTS
F673590 673590u --- NO COMMENTS
F673594 673594u --- NO COMMENTS
F673595 673595u --- NO COMMENTS
F673599 673599u --- NO COMMENTS
F673601 673601u --- NO COMMENTS
F673602 673602u --- NO COMMENTS
F673612 673612u --- NO COMMENTS
F673614 673614u --- NO COMMENTS
F673627 673627u --- NO COMMENTS
F673638 673638u --- NO COMMENTS
F673639 673639u --- NO COMMENTS
F673640 673640u --- NO COMMENTS
F673641 673641u --- NO COMMENTS
F673642 673642u --- NO COMMENTS
F673643 673643u --- NO COMMENTS
F673645 673645u --- NO COMMENTS
F673646 673646u --- NO COMMENTS
F673647 673647u --- NO COMMENTS
F673664 673664u --- NO COMMENTS
F673668 673668u --- NO COMMENTS
F673685 673685u --- NO COMMENTS
F673688 673688u --- NO COMMENTS
F673690 673690u --- NO COMMENTS
F673691 673691u --- NO COMMENTS
F673696 673696u --- NO COMMENTS
F673697 673697u --- NO COMMENTS
F673698 673698u --- NO COMMENTS
F673699 673699u --- NO COMMENTS
F673703 673703u --- NO COMMENTS
F673709 673709u --- NO COMMENTS
F673721 673721u --- NO COMMENTS
F673751 673751u --- NO COMMENTS
F673754 673754u --- NO COMMENTS
F673767 673767u --- NO COMMENTS
F673768 673768u --- NO COMMENTS
F673776 673776u --- NO COMMENTS
F673789 673789u --- NO COMMENTS
F673790 673790u --- NO COMMENTS
F673803 673803u --- NO COMMENTS
F673805 673805u --- NO COMMENTS
F673810 673810u --- NO COMMENTS
F673816 673816u --- NO COMMENTS
F673817 673817u --- NO COMMENTS
F673818 673818u --- NO COMMENTS
F673819 673819u --- NO COMMENTS
F673820 673820u --- NO COMMENTS
F673827 673827u --- NO COMMENTS
F673828 673828u --- NO COMMENTS
F673829 673829u --- NO COMMENTS
F673830 673830u --- NO COMMENTS
F673831 673831u --- NO COMMENTS
F673832 673832u --- NO COMMENTS
F673833 673833u --- NO COMMENTS
F673834 673834u --- NO COMMENTS
F673835 673835u --- NO COMMENTS
F673836 673836u --- NO COMMENTS
F673837 673837u --- NO COMMENTS
F673856 673856u --- NO COMMENTS
F673857 673857u --- NO COMMENTS
F673858 673858u --- NO COMMENTS
F673868 673868u --- NO COMMENTS
F673869 673869u --- NO COMMENTS
F673870 673870u --- NO COMMENTS
F673871 673871u --- NO COMMENTS
F673872 673872u --- NO COMMENTS
F673873 673873u --- NO COMMENTS
F673878 673878u --- NO COMMENTS
F673879 673879u --- NO COMMENTS
F673880 673880u --- NO COMMENTS
F673881 673881u --- NO COMMENTS
F673931 673931u --- NO COMMENTS
F673932 673932u --- NO COMMENTS
F673933 673933u --- NO COMMENTS
F673981 673981u --- NO COMMENTS
F673987 673987u --- NO COMMENTS
F673988 673988u --- NO COMMENTS
F673999 673999u --- NO COMMENTS
F0673 673u --- NO COMMENTS
F674010 674010u --- NO COMMENTS
F674011 674011u --- NO COMMENTS
F674017 674017u --- NO COMMENTS
F674091 674091u --- NO COMMENTS
F674144 674144u --- NO COMMENTS
F674156 674156u --- NO COMMENTS
F674157 674157u --- NO COMMENTS
F674160 674160u --- NO COMMENTS
F674161 674161u --- NO COMMENTS
F674162 674162u --- NO COMMENTS
F674166 674166u --- NO COMMENTS
F674171 674171u --- NO COMMENTS
F674265 674265u --- NO COMMENTS
F674266 674266u --- NO COMMENTS
F674267 674267u --- NO COMMENTS
F674280 674280u --- NO COMMENTS
F674290 674290u --- NO COMMENTS
F674300 674300u --- NO COMMENTS
F674322 674322u --- NO COMMENTS
F674331 674331u --- NO COMMENTS
F674351 674351u --- NO COMMENTS
F674397 674397u --- NO COMMENTS
F674399 674399u --- NO COMMENTS
F674425 674425u --- NO COMMENTS
F674426 674426u --- NO COMMENTS
F674440 674440u --- NO COMMENTS
F674444 674444u --- NO COMMENTS
F674448 674448u --- NO COMMENTS
F674460 674460u --- NO COMMENTS
F674467 674467u --- NO COMMENTS
F674473 674473u --- NO COMMENTS
F674510 674510u --- NO COMMENTS
F674512 674512u --- NO COMMENTS
F674516 674516u --- NO COMMENTS
F674525 674525u --- NO COMMENTS
F674533 674533u --- NO COMMENTS
F674552 674552u --- NO COMMENTS
F674553 674553u --- NO COMMENTS
F674554 674554u --- NO COMMENTS
F674562 674562u --- NO COMMENTS
F674589 674589u --- NO COMMENTS
F674607 674607u --- NO COMMENTS
F674622 674622u --- NO COMMENTS
F674629 674629u --- NO COMMENTS
F674636 674636u --- NO COMMENTS
F674637 674637u --- NO COMMENTS
F674664 674664u --- NO COMMENTS
F674677 674677u --- NO COMMENTS
F674695 674695u --- NO COMMENTS
F674696 674696u --- NO COMMENTS
F674697 674697u --- NO COMMENTS
F674698 674698u --- NO COMMENTS
F674723 674723u --- NO COMMENTS
F674727 674727u --- NO COMMENTS
F674756 674756u --- NO COMMENTS
F674767 674767u --- NO COMMENTS
F674823 674823u --- NO COMMENTS
F674837 674837u --- NO COMMENTS
F674855 674855u --- NO COMMENTS
F674860 674860u --- NO COMMENTS
F674864 674864u --- NO COMMENTS
F674865 674865u --- NO COMMENTS
F674866 674866u --- NO COMMENTS
F674867 674867u --- NO COMMENTS
F674868 674868u --- NO COMMENTS
F674869 674869u --- NO COMMENTS
F674873 674873u --- NO COMMENTS
F674874 674874u --- NO COMMENTS
F674887 674887u --- NO COMMENTS
F674888 674888u --- NO COMMENTS
F674903 674903u --- NO COMMENTS
F674910 674910u --- NO COMMENTS
F674911 674911u --- NO COMMENTS
F674912 674912u --- NO COMMENTS
F674913 674913u --- NO COMMENTS
F674914 674914u --- NO COMMENTS
F674915 674915u --- NO COMMENTS
F674916 674916u --- NO COMMENTS
F674917 674917u --- NO COMMENTS
F674918 674918u --- NO COMMENTS
F674919 674919u --- NO COMMENTS
F674920 674920u --- NO COMMENTS
F674921 674921u --- NO COMMENTS
F674922 674922u --- NO COMMENTS
F674929 674929u --- NO COMMENTS
F674943 674943u --- NO COMMENTS
F674944 674944u --- NO COMMENTS
F674945 674945u --- NO COMMENTS
F674946 674946u --- NO COMMENTS
F674947 674947u --- NO COMMENTS
F674948 674948u --- NO COMMENTS
F674956 674956u --- NO COMMENTS
F674957 674957u --- NO COMMENTS
F674958 674958u --- NO COMMENTS
F674959 674959u --- NO COMMENTS
F674960 674960u --- NO COMMENTS
F674967 674967u --- NO COMMENTS
F674972 674972u --- NO COMMENTS
F674973 674973u --- NO COMMENTS
F674974 674974u --- NO COMMENTS
F674975 674975u --- NO COMMENTS
F674978 674978u --- NO COMMENTS
F674981 674981u --- NO COMMENTS
F674984 674984u --- NO COMMENTS
F674997 674997u --- NO COMMENTS
F0674 674u --- NO COMMENTS
F675006 675006u --- NO COMMENTS
F675007 675007u --- NO COMMENTS
F675010 675010u --- NO COMMENTS
F675011 675011u --- NO COMMENTS
F675012 675012u --- NO COMMENTS
F675013 675013u --- NO COMMENTS
F675014 675014u --- NO COMMENTS
F675015 675015u --- NO COMMENTS
F675021 675021u --- NO COMMENTS
F675038 675038u --- NO COMMENTS
F675041 675041u --- NO COMMENTS
F675048 675048u --- NO COMMENTS
F675049 675049u --- NO COMMENTS
F675064 675064u --- NO COMMENTS
F675066 675066u --- NO COMMENTS
F675067 675067u --- NO COMMENTS
F675068 675068u --- NO COMMENTS
F675069 675069u --- NO COMMENTS
F675083 675083u --- NO COMMENTS
F675084 675084u --- NO COMMENTS
F675087 675087u --- NO COMMENTS
F675089 675089u --- NO COMMENTS
F675091 675091u --- NO COMMENTS
F675093 675093u --- NO COMMENTS
F675094 675094u --- NO COMMENTS
F675112 675112u --- NO COMMENTS
F0675 675u --- NO COMMENTS
F0676 676u --- NO COMMENTS
F0677 677u --- NO COMMENTS
F0678 678u --- NO COMMENTS
F0679 679u --- NO COMMENTS
F0680 680u --- NO COMMENTS
F0681 681u --- NO COMMENTS
F0682 682u --- NO COMMENTS
F0683 683u --- NO COMMENTS
F0684 684u --- NO COMMENTS
F0685 685u --- NO COMMENTS
F0686 686u --- NO COMMENTS
F0687 687u --- NO COMMENTS
F0696 696u --- NO COMMENTS
F0697 697u --- NO COMMENTS
F0698 698u --- NO COMMENTS
F0699 699u --- NO COMMENTS
F0700 700u --- NO COMMENTS
F0701 701u --- NO COMMENTS
F0721 721u --- NO COMMENTS
F0072 72u --- NO COMMENTS
F0749 749u --- NO COMMENTS
F0750 750u --- NO COMMENTS
F0751 751u --- NO COMMENTS
F0752 752u --- NO COMMENTS
F0753 753u --- NO COMMENTS
F0754 754u --- NO COMMENTS
F0755 755u --- NO COMMENTS
F0756 756u --- NO COMMENTS
F0757 757u --- NO COMMENTS
F0758 758u --- NO COMMENTS
F0759 759u --- NO COMMENTS
F0760 760u --- NO COMMENTS
F0761 761u --- NO COMMENTS
F0762 762u --- NO COMMENTS
F0763 763u --- NO COMMENTS
F0764 764u --- NO COMMENTS
F0765 765u --- NO COMMENTS
F0766 766u --- NO COMMENTS
F0767 767u --- NO COMMENTS
F0768 768u --- NO COMMENTS
F0769 769u --- NO COMMENTS
F0770 770u --- NO COMMENTS
F0771 771u --- NO COMMENTS
F0772 772u --- NO COMMENTS
F77826 77826u --- NO COMMENTS
F77827 77827u --- NO COMMENTS
F77828 77828u --- NO COMMENTS
F77829 77829u --- NO COMMENTS
F77830 77830u --- NO COMMENTS
F77831 77831u --- NO COMMENTS
F77832 77832u --- NO COMMENTS
F77833 77833u --- NO COMMENTS
F77834 77834u --- NO COMMENTS
F77835 77835u --- NO COMMENTS
F77836 77836u --- NO COMMENTS
F77837 77837u --- NO COMMENTS
F77838 77838u --- NO COMMENTS
F77839 77839u --- NO COMMENTS
F77840 77840u --- NO COMMENTS
F77841 77841u --- NO COMMENTS
F77842 77842u --- NO COMMENTS
F77843 77843u --- NO COMMENTS
F77848 77848u --- NO COMMENTS
F77849 77849u --- NO COMMENTS
F77850 77850u --- NO COMMENTS
F77852 77852u --- NO COMMENTS
F77854 77854u --- NO COMMENTS
F77858 77858u --- NO COMMENTS
F77859 77859u --- NO COMMENTS
F77861 77861u --- NO COMMENTS
F77862 77862u --- NO COMMENTS
F77869 77869u --- NO COMMENTS
F77878 77878u --- NO COMMENTS
F77883 77883u --- NO COMMENTS
F77890 77890u --- NO COMMENTS
F77892 77892u --- NO COMMENTS
F77893 77893u --- NO COMMENTS
F77894 77894u --- NO COMMENTS
F77895 77895u --- NO COMMENTS
F77897 77897u --- NO COMMENTS
F77898 77898u --- NO COMMENTS
F77902 77902u --- NO COMMENTS
F77931 77931u --- NO COMMENTS
F77932 77932u --- NO COMMENTS
F77963 77963u --- NO COMMENTS
F77964 77964u --- NO COMMENTS
F77965 77965u --- NO COMMENTS
F77966 77966u --- NO COMMENTS
F77967 77967u --- NO COMMENTS
F77968 77968u --- NO COMMENTS
F77969 77969u --- NO COMMENTS
F77970 77970u --- NO COMMENTS
F77975 77975u --- NO COMMENTS
F77976 77976u --- NO COMMENTS
F77977 77977u --- NO COMMENTS
F77981 77981u --- NO COMMENTS
F77983 77983u --- NO COMMENTS
F77985 77985u --- NO COMMENTS
F77987 77987u --- NO COMMENTS
F77995 77995u --- NO COMMENTS
F78002 78002u --- NO COMMENTS
F78005 78005u --- NO COMMENTS
F78007 78007u --- NO COMMENTS
F78008 78008u --- NO COMMENTS
F78011 78011u --- NO COMMENTS
F78013 78013u --- NO COMMENTS
F78036 78036u --- NO COMMENTS
F78046 78046u --- NO COMMENTS
F78047 78047u --- NO COMMENTS
F78048 78048u --- NO COMMENTS
F78049 78049u --- NO COMMENTS
F78050 78050u --- NO COMMENTS
F78051 78051u --- NO COMMENTS
F78052 78052u --- NO COMMENTS
F78053 78053u --- NO COMMENTS
F78054 78054u --- NO COMMENTS
F78097 78097u --- NO COMMENTS
F78098 78098u --- NO COMMENTS
F78099 78099u --- NO COMMENTS
F78100 78100u --- NO COMMENTS
F78101 78101u --- NO COMMENTS
F78102 78102u --- NO COMMENTS
F78103 78103u --- NO COMMENTS
F78181 78181u --- NO COMMENTS
F78182 78182u --- NO COMMENTS
F78183 78183u --- NO COMMENTS
F78213 78213u --- NO COMMENTS
F78231 78231u --- NO COMMENTS
F78232 78232u --- NO COMMENTS
F78233 78233u --- NO COMMENTS
F78253 78253u --- NO COMMENTS
F78254 78254u --- NO COMMENTS
F78255 78255u --- NO COMMENTS
F78256 78256u --- NO COMMENTS
F78257 78257u --- NO COMMENTS
F78258 78258u --- NO COMMENTS
F78259 78259u --- NO COMMENTS
F78260 78260u --- NO COMMENTS
F78271 78271u --- NO COMMENTS
F78272 78272u --- NO COMMENTS
F78280 78280u --- NO COMMENTS
F78282 78282u --- NO COMMENTS
F78283 78283u --- NO COMMENTS
F78284 78284u --- NO COMMENTS
F78285 78285u --- NO COMMENTS
F78286 78286u --- NO COMMENTS
F78287 78287u --- NO COMMENTS
F78288 78288u --- NO COMMENTS
F78289 78289u --- NO COMMENTS
F78290 78290u --- NO COMMENTS
F78341 78341u --- NO COMMENTS
F78371 78371u --- NO COMMENTS
F78372 78372u --- NO COMMENTS
F78373 78373u --- NO COMMENTS
F78374 78374u --- NO COMMENTS
F78375 78375u --- NO COMMENTS
F78376 78376u --- NO COMMENTS
F78377 78377u --- NO COMMENTS
F78378 78378u --- NO COMMENTS
F78380 78380u --- NO COMMENTS
F78381 78381u --- NO COMMENTS
F78382 78382u --- NO COMMENTS
F78449 78449u --- NO COMMENTS
F78450 78450u --- NO COMMENTS
F78451 78451u --- NO COMMENTS
F78452 78452u --- NO COMMENTS
F78453 78453u --- NO COMMENTS
F78456 78456u --- NO COMMENTS
F78458 78458u --- NO COMMENTS
F78459 78459u --- NO COMMENTS
F78460 78460u --- NO COMMENTS
F78461 78461u --- NO COMMENTS
F78487 78487u --- NO COMMENTS
F78488 78488u --- NO COMMENTS
F78489 78489u --- NO COMMENTS
F78490 78490u --- NO COMMENTS
F78491 78491u --- NO COMMENTS
F78492 78492u --- NO COMMENTS
F78513 78513u --- NO COMMENTS
F78515 78515u --- NO COMMENTS
F78516 78516u --- NO COMMENTS
F78517 78517u --- NO COMMENTS
F78518 78518u --- NO COMMENTS
F78526 78526u --- NO COMMENTS
F78527 78527u --- NO COMMENTS
F78656 78656u --- NO COMMENTS
F78657 78657u --- NO COMMENTS
F78658 78658u --- NO COMMENTS
F78659 78659u --- NO COMMENTS
F78660 78660u --- NO COMMENTS
F78661 78661u --- NO COMMENTS
F78662 78662u --- NO COMMENTS
F78663 78663u --- NO COMMENTS
F78664 78664u --- NO COMMENTS
F78665 78665u --- NO COMMENTS
F78666 78666u --- NO COMMENTS
F79066 79066u --- NO COMMENTS
F79067 79067u --- NO COMMENTS
F79081 79081u --- NO COMMENTS
F79087 79087u --- NO COMMENTS
F79095 79095u --- NO COMMENTS
F79096 79096u --- NO COMMENTS
F79097 79097u --- NO COMMENTS
F79109 79109u --- NO COMMENTS
F79111 79111u --- NO COMMENTS
F79112 79112u --- NO COMMENTS
F79130 79130u --- NO COMMENTS
F79150 79150u --- NO COMMENTS
F79151 79151u --- NO COMMENTS
F79155 79155u --- NO COMMENTS
F79176 79176u --- NO COMMENTS
F79179 79179u --- NO COMMENTS
F79180 79180u --- NO COMMENTS
F79181 79181u --- NO COMMENTS
F79182 79182u --- NO COMMENTS
F79183 79183u --- NO COMMENTS
F79187 79187u --- NO COMMENTS
F79190 79190u --- NO COMMENTS
F79191 79191u --- NO COMMENTS
F79204 79204u --- NO COMMENTS
F79205 79205u --- NO COMMENTS
F79206 79206u --- NO COMMENTS
F79207 79207u --- NO COMMENTS
F79208 79208u --- NO COMMENTS
F79219 79219u --- NO COMMENTS
F79220 79220u --- NO COMMENTS
F79226 79226u --- NO COMMENTS
F79236 79236u --- NO COMMENTS
F79237 79237u --- NO COMMENTS
F79239 79239u --- NO COMMENTS
F79244 79244u --- NO COMMENTS
F79246 79246u --- NO COMMENTS
F79248 79248u --- NO COMMENTS
F0080 80u --- NO COMMENTS
F0081 81u --- NO COMMENTS
F0082 82u --- NO COMMENTS
F0083 83u --- NO COMMENTS
F0843 843u --- NO COMMENTS
F0844 844u --- NO COMMENTS
F0845 845u --- NO COMMENTS
F0846 846u --- NO COMMENTS
F0847 847u --- NO COMMENTS
F0848 848u --- NO COMMENTS
F0849 849u --- NO COMMENTS
F0084 84u --- NO COMMENTS
F0851 851u --- NO COMMENTS
F0852 852u --- NO COMMENTS
F0853 853u --- NO COMMENTS
F0854 854u --- NO COMMENTS
F0855 855u --- NO COMMENTS
F0856 856u --- NO COMMENTS
F0857 857u --- NO COMMENTS
F0858 858u --- NO COMMENTS
F0859 859u --- NO COMMENTS
F0085 85u --- NO COMMENTS
F0860 860u --- NO COMMENTS
F0861 861u --- NO COMMENTS
F0862 862u --- NO COMMENTS
F0863 863u --- NO COMMENTS
F0864 864u --- NO COMMENTS
F0865 865u --- NO COMMENTS
F0866 866u --- NO COMMENTS
F0867 867u --- NO COMMENTS
F0868 868u --- NO COMMENTS
F0869 869u --- NO COMMENTS
F0870 870u --- NO COMMENTS
F0871 871u --- NO COMMENTS
F0872 872u --- NO COMMENTS
F0873 873u --- NO COMMENTS
F0874 874u --- NO COMMENTS
F0875 875u --- NO COMMENTS
F0876 876u --- NO COMMENTS
F0877 877u --- NO COMMENTS
F0878 878u --- NO COMMENTS
F0879 879u --- NO COMMENTS
F0087 87u --- NO COMMENTS
F0880 880u --- NO COMMENTS
F0881 881u --- NO COMMENTS
F0882 882u --- NO COMMENTS
F0883 883u --- NO COMMENTS
F0884 884u --- NO COMMENTS
F0885 885u --- NO COMMENTS
F0886 886u --- NO COMMENTS
F0887 887u --- NO COMMENTS
F0888 888u --- NO COMMENTS
F0889 889u --- NO COMMENTS
F0088 88u --- NO COMMENTS
F0890 890u --- NO COMMENTS
F0891 891u --- NO COMMENTS
F0892 892u --- NO COMMENTS
F0893 893u --- NO COMMENTS
F0894 894u --- NO COMMENTS
F0895 895u --- NO COMMENTS
F0896 896u --- NO COMMENTS
F0897 897u --- NO COMMENTS
F0898 898u --- NO COMMENTS
F0899 899u --- NO COMMENTS
F0089 89u --- NO COMMENTS
F0900 900u --- NO COMMENTS
F0901 901u --- NO COMMENTS
F0902 902u --- NO COMMENTS
F0903 903u --- NO COMMENTS
F0904 904u --- NO COMMENTS
F0905 905u --- NO COMMENTS
F0906 906u --- NO COMMENTS
F0907 907u --- NO COMMENTS
F0908 908u --- NO COMMENTS
F0909 909u --- NO COMMENTS
F0910 910u --- NO COMMENTS
F0911 911u --- NO COMMENTS
F0912 912u --- NO COMMENTS
F0913 913u --- NO COMMENTS
F0914 914u --- NO COMMENTS
F0915 915u --- NO COMMENTS
F0916 916u --- NO COMMENTS
F0917 917u --- NO COMMENTS
F0918 918u --- NO COMMENTS
F0919 919u --- NO COMMENTS
F0091 91u --- NO COMMENTS
F0920 920u --- NO COMMENTS
F0921 921u --- NO COMMENTS
F92240 92240u --- NO COMMENTS
F92241 92241u --- NO COMMENTS
F92242 92242u --- NO COMMENTS
F92243 92243u --- NO COMMENTS
F92244 92244u --- NO COMMENTS
F92245 92245u --- NO COMMENTS
F92246 92246u --- NO COMMENTS
F92247 92247u --- NO COMMENTS
F92256 92256u --- NO COMMENTS
F92257 92257u --- NO COMMENTS
F92258 92258u --- NO COMMENTS
F92259 92259u --- NO COMMENTS
F92260 92260u --- NO COMMENTS
F92261 92261u --- NO COMMENTS
F92262 92262u --- NO COMMENTS
F92263 92263u --- NO COMMENTS
F92264 92264u --- NO COMMENTS
F92265 92265u --- NO COMMENTS
F92266 92266u --- NO COMMENTS
F92267 92267u --- NO COMMENTS
F92268 92268u --- NO COMMENTS
F92269 92269u --- NO COMMENTS
F92270 92270u --- NO COMMENTS
F92271 92271u --- NO COMMENTS
F92272 92272u --- NO COMMENTS
F92273 92273u --- NO COMMENTS
F92274 92274u --- NO COMMENTS
F92275 92275u --- NO COMMENTS
F92276 92276u --- NO COMMENTS
F92277 92277u --- NO COMMENTS
F92278 92278u --- NO COMMENTS
F92279 92279u --- NO COMMENTS
F92280 92280u --- NO COMMENTS
F92281 92281u --- NO COMMENTS
F92282 92282u --- NO COMMENTS
F92283 92283u --- NO COMMENTS
F92284 92284u --- NO COMMENTS
F92285 92285u --- NO COMMENTS
F92286 92286u --- NO COMMENTS
F92287 92287u --- NO COMMENTS
F92288 92288u --- NO COMMENTS
F92289 92289u --- NO COMMENTS
F92290 92290u --- NO COMMENTS
F92291 92291u --- NO COMMENTS
F92292 92292u --- NO COMMENTS
F92293 92293u --- NO COMMENTS
F92294 92294u --- NO COMMENTS
F92295 92295u --- NO COMMENTS
F0922 922u --- NO COMMENTS
F92320 92320u --- NO COMMENTS
F92321 92321u --- NO COMMENTS
F92322 92322u --- NO COMMENTS
F92323 92323u --- NO COMMENTS
F92324 92324u --- NO COMMENTS
F92325 92325u --- NO COMMENTS
F92326 92326u --- NO COMMENTS
F92327 92327u --- NO COMMENTS
F92328 92328u --- NO COMMENTS
F92329 92329u --- NO COMMENTS
F92330 92330u --- NO COMMENTS
F92331 92331u --- NO COMMENTS
F92332 92332u --- NO COMMENTS
F92333 92333u --- NO COMMENTS
F92334 92334u --- NO COMMENTS
F92335 92335u --- NO COMMENTS
F0923 923u --- NO COMMENTS
F92408 92408u --- NO COMMENTS
F92409 92409u --- NO COMMENTS
F92410 92410u --- NO COMMENTS
F92411 92411u --- NO COMMENTS
F92412 92412u --- NO COMMENTS
F92413 92413u --- NO COMMENTS
F92414 92414u --- NO COMMENTS
F92415 92415u --- NO COMMENTS
F92424 92424u --- NO COMMENTS
F92425 92425u --- NO COMMENTS
F92426 92426u --- NO COMMENTS
F92427 92427u --- NO COMMENTS
F92428 92428u --- NO COMMENTS
F92429 92429u --- NO COMMENTS
F92430 92430u --- NO COMMENTS
F92431 92431u --- NO COMMENTS
F92432 92432u --- NO COMMENTS
F92433 92433u --- NO COMMENTS
F92434 92434u --- NO COMMENTS
F92435 92435u --- NO COMMENTS
F92436 92436u --- NO COMMENTS
F92437 92437u --- NO COMMENTS
F92438 92438u --- NO COMMENTS
F92439 92439u --- NO COMMENTS
F92440 92440u --- NO COMMENTS
F92441 92441u --- NO COMMENTS
F92442 92442u --- NO COMMENTS
F92443 92443u --- NO COMMENTS
F92444 92444u --- NO COMMENTS
F92445 92445u --- NO COMMENTS
F92446 92446u --- NO COMMENTS
F92447 92447u --- NO COMMENTS
F92448 92448u --- NO COMMENTS
F92449 92449u --- NO COMMENTS
F92450 92450u --- NO COMMENTS
F92451 92451u --- NO COMMENTS
F92452 92452u --- NO COMMENTS
F92453 92453u --- NO COMMENTS
F92454 92454u --- NO COMMENTS
F92455 92455u --- NO COMMENTS
F92456 92456u --- NO COMMENTS
F92457 92457u --- NO COMMENTS
F92458 92458u --- NO COMMENTS
F92459 92459u --- NO COMMENTS
F92460 92460u --- NO COMMENTS
F92461 92461u --- NO COMMENTS
F92462 92462u --- NO COMMENTS
F92463 92463u --- NO COMMENTS
F92488 92488u --- NO COMMENTS
F92489 92489u --- NO COMMENTS
F92490 92490u --- NO COMMENTS
F92491 92491u --- NO COMMENTS
F92492 92492u --- NO COMMENTS
F92493 92493u --- NO COMMENTS
F92494 92494u --- NO COMMENTS
F92495 92495u --- NO COMMENTS
F92496 92496u --- NO COMMENTS
F92497 92497u --- NO COMMENTS
F92498 92498u --- NO COMMENTS
F92499 92499u --- NO COMMENTS
F0924 924u --- NO COMMENTS
F92500 92500u --- NO COMMENTS
F92501 92501u --- NO COMMENTS
F92502 92502u --- NO COMMENTS
F92503 92503u --- NO COMMENTS
F92576 92576u --- NO COMMENTS
F92577 92577u --- NO COMMENTS
F92578 92578u --- NO COMMENTS
F92579 92579u --- NO COMMENTS
F92580 92580u --- NO COMMENTS
F92581 92581u --- NO COMMENTS
F92582 92582u --- NO COMMENTS
F92583 92583u --- NO COMMENTS
F92584 92584u --- NO COMMENTS
F92585 92585u --- NO COMMENTS
F92586 92586u --- NO COMMENTS
F92587 92587u --- NO COMMENTS
F92588 92588u --- NO COMMENTS
F92589 92589u --- NO COMMENTS
F92590 92590u --- NO COMMENTS
F92591 92591u --- NO COMMENTS
F0925 925u --- NO COMMENTS
F92616 92616u --- NO COMMENTS
F92617 92617u --- NO COMMENTS
F92618 92618u --- NO COMMENTS
F92619 92619u --- NO COMMENTS
F92620 92620u --- NO COMMENTS
F92621 92621u --- NO COMMENTS
F92622 92622u --- NO COMMENTS
F92623 92623u --- NO COMMENTS
F92624 92624u --- NO COMMENTS
F92625 92625u --- NO COMMENTS
F92626 92626u --- NO COMMENTS
F92627 92627u --- NO COMMENTS
F92628 92628u --- NO COMMENTS
F92629 92629u --- NO COMMENTS
F92630 92630u --- NO COMMENTS
F92631 92631u --- NO COMMENTS
F0926 926u --- NO COMMENTS
F92728 92728u --- NO COMMENTS
F92729 92729u --- NO COMMENTS
F92730 92730u --- NO COMMENTS
F92731 92731u --- NO COMMENTS
F92732 92732u --- NO COMMENTS
F92733 92733u --- NO COMMENTS
F92734 92734u --- NO COMMENTS
F92735 92735u --- NO COMMENTS
F92744 92744u --- NO COMMENTS
F92745 92745u --- NO COMMENTS
F92746 92746u --- NO COMMENTS
F92747 92747u --- NO COMMENTS
F92748 92748u --- NO COMMENTS
F92749 92749u --- NO COMMENTS
F92750 92750u --- NO COMMENTS
F92751 92751u --- NO COMMENTS
F92752 92752u --- NO COMMENTS
F92753 92753u --- NO COMMENTS
F92754 92754u --- NO COMMENTS
F92755 92755u --- NO COMMENTS
F92756 92756u --- NO COMMENTS
F92757 92757u --- NO COMMENTS
F92758 92758u --- NO COMMENTS
F92759 92759u --- NO COMMENTS
F92760 92760u --- NO COMMENTS
F92761 92761u --- NO COMMENTS
F92762 92762u --- NO COMMENTS
F92763 92763u --- NO COMMENTS
F92764 92764u --- NO COMMENTS
F92765 92765u --- NO COMMENTS
F92766 92766u --- NO COMMENTS
F92767 92767u --- NO COMMENTS
F92768 92768u --- NO COMMENTS
F92769 92769u --- NO COMMENTS
F92770 92770u --- NO COMMENTS
F92771 92771u --- NO COMMENTS
F92772 92772u --- NO COMMENTS
F92773 92773u --- NO COMMENTS
F92774 92774u --- NO COMMENTS
F92775 92775u --- NO COMMENTS
F92776 92776u --- NO COMMENTS
F92777 92777u --- NO COMMENTS
F92778 92778u --- NO COMMENTS
F92779 92779u --- NO COMMENTS
F92780 92780u --- NO COMMENTS
F92781 92781u --- NO COMMENTS
F92782 92782u --- NO COMMENTS
F92783 92783u --- NO COMMENTS
F0927 927u --- NO COMMENTS
F92808 92808u --- NO COMMENTS
F92809 92809u --- NO COMMENTS
F92810 92810u --- NO COMMENTS
F92811 92811u --- NO COMMENTS
F92812 92812u --- NO COMMENTS
F92813 92813u --- NO COMMENTS
F92814 92814u --- NO COMMENTS
F92815 92815u --- NO COMMENTS
F92816 92816u --- NO COMMENTS
F92817 92817u --- NO COMMENTS
F92818 92818u --- NO COMMENTS
F92819 92819u --- NO COMMENTS
F92820 92820u --- NO COMMENTS
F92821 92821u --- NO COMMENTS
F92822 92822u --- NO COMMENTS
F92823 92823u --- NO COMMENTS
F92896 92896u --- NO COMMENTS
F92897 92897u --- NO COMMENTS
F92898 92898u --- NO COMMENTS
F92899 92899u --- NO COMMENTS
F0928 928u --- NO COMMENTS
F92900 92900u --- NO COMMENTS
F92901 92901u --- NO COMMENTS
F92902 92902u --- NO COMMENTS
F92903 92903u --- NO COMMENTS
F92912 92912u --- NO COMMENTS
F92913 92913u --- NO COMMENTS
F92914 92914u --- NO COMMENTS
F92915 92915u --- NO COMMENTS
F92916 92916u --- NO COMMENTS
F92917 92917u --- NO COMMENTS
F92918 92918u --- NO COMMENTS
F92919 92919u --- NO COMMENTS
F92920 92920u --- NO COMMENTS
F92921 92921u --- NO COMMENTS
F92922 92922u --- NO COMMENTS
F92923 92923u --- NO COMMENTS
F92924 92924u --- NO COMMENTS
F92925 92925u --- NO COMMENTS
F92926 92926u --- NO COMMENTS
F92927 92927u --- NO COMMENTS
F92928 92928u --- NO COMMENTS
F92929 92929u --- NO COMMENTS
F92930 92930u --- NO COMMENTS
F92931 92931u --- NO COMMENTS
F92932 92932u --- NO COMMENTS
F92933 92933u --- NO COMMENTS
F92934 92934u --- NO COMMENTS
F92935 92935u --- NO COMMENTS
F92936 92936u --- NO COMMENTS
F92937 92937u --- NO COMMENTS
F92938 92938u --- NO COMMENTS
F92939 92939u --- NO COMMENTS
F92940 92940u --- NO COMMENTS
F92941 92941u --- NO COMMENTS
F92942 92942u --- NO COMMENTS
F92943 92943u --- NO COMMENTS
F92944 92944u --- NO COMMENTS
F92945 92945u --- NO COMMENTS
F92946 92946u --- NO COMMENTS
F92947 92947u --- NO COMMENTS
F92948 92948u --- NO COMMENTS
F92949 92949u --- NO COMMENTS
F92950 92950u --- NO COMMENTS
F92951 92951u --- NO COMMENTS
F92976 92976u --- NO COMMENTS
F92977 92977u --- NO COMMENTS
F92978 92978u --- NO COMMENTS
F92979 92979u --- NO COMMENTS
F92980 92980u --- NO COMMENTS
F92981 92981u --- NO COMMENTS
F92982 92982u --- NO COMMENTS
F92983 92983u --- NO COMMENTS
F92984 92984u --- NO COMMENTS
F92985 92985u --- NO COMMENTS
F92986 92986u --- NO COMMENTS
F92987 92987u --- NO COMMENTS
F92988 92988u --- NO COMMENTS
F92989 92989u --- NO COMMENTS
F92990 92990u --- NO COMMENTS
F92991 92991u --- NO COMMENTS
F0929 929u --- NO COMMENTS
F93064 93064u --- NO COMMENTS
F93065 93065u --- NO COMMENTS
F93066 93066u --- NO COMMENTS
F93067 93067u --- NO COMMENTS
F93068 93068u --- NO COMMENTS
F93069 93069u --- NO COMMENTS
F93070 93070u --- NO COMMENTS
F93071 93071u --- NO COMMENTS
F93072 93072u --- NO COMMENTS
F93073 93073u --- NO COMMENTS
F93074 93074u --- NO COMMENTS
F93075 93075u --- NO COMMENTS
F93076 93076u --- NO COMMENTS
F93077 93077u --- NO COMMENTS
F93078 93078u --- NO COMMENTS
F93079 93079u --- NO COMMENTS
F0930 930u --- NO COMMENTS
F93104 93104u --- NO COMMENTS
F93105 93105u --- NO COMMENTS
F93106 93106u --- NO COMMENTS
F93107 93107u --- NO COMMENTS
F93108 93108u --- NO COMMENTS
F93109 93109u --- NO COMMENTS
F93110 93110u --- NO COMMENTS
F93111 93111u --- NO COMMENTS
F93112 93112u --- NO COMMENTS
F93113 93113u --- NO COMMENTS
F93114 93114u --- NO COMMENTS
F93115 93115u --- NO COMMENTS
F93116 93116u --- NO COMMENTS
F93117 93117u --- NO COMMENTS
F93118 93118u --- NO COMMENTS
F93119 93119u --- NO COMMENTS
F0931 931u --- NO COMMENTS
F93216 93216u --- NO COMMENTS
F93217 93217u --- NO COMMENTS
F93218 93218u --- NO COMMENTS
F93219 93219u --- NO COMMENTS
F93220 93220u --- NO COMMENTS
F93221 93221u --- NO COMMENTS
F93222 93222u --- NO COMMENTS
F93223 93223u --- NO COMMENTS
F93224 93224u --- NO COMMENTS
F93225 93225u --- NO COMMENTS
F93226 93226u --- NO COMMENTS
F93227 93227u --- NO COMMENTS
F93228 93228u --- NO COMMENTS
F93229 93229u --- NO COMMENTS
F93230 93230u --- NO COMMENTS
F93231 93231u --- NO COMMENTS
F93232 93232u --- NO COMMENTS
F93233 93233u --- NO COMMENTS
F93234 93234u --- NO COMMENTS
F93235 93235u --- NO COMMENTS
F93236 93236u --- NO COMMENTS
F93237 93237u --- NO COMMENTS
F93238 93238u --- NO COMMENTS
F93239 93239u --- NO COMMENTS
F93240 93240u --- NO COMMENTS
F93241 93241u --- NO COMMENTS
F93242 93242u --- NO COMMENTS
F93243 93243u --- NO COMMENTS
F93244 93244u --- NO COMMENTS
F93245 93245u --- NO COMMENTS
F93246 93246u --- NO COMMENTS
F93247 93247u --- NO COMMENTS
F93280 93280u --- NO COMMENTS
F93281 93281u --- NO COMMENTS
F93282 93282u --- NO COMMENTS
F93283 93283u --- NO COMMENTS
F93284 93284u --- NO COMMENTS
F93285 93285u --- NO COMMENTS
F93286 93286u --- NO COMMENTS
F93287 93287u --- NO COMMENTS
F0932 932u --- NO COMMENTS
F93336 93336u --- NO COMMENTS
F93337 93337u --- NO COMMENTS
F93338 93338u --- NO COMMENTS
F93339 93339u --- NO COMMENTS
F93340 93340u --- NO COMMENTS
F93341 93341u --- NO COMMENTS
F93342 93342u --- NO COMMENTS
F93343 93343u --- NO COMMENTS
F93344 93344u --- NO COMMENTS
F93345 93345u --- NO COMMENTS
F93346 93346u --- NO COMMENTS
F93347 93347u --- NO COMMENTS
F93348 93348u --- NO COMMENTS
F93349 93349u --- NO COMMENTS
F93350 93350u --- NO COMMENTS
F93351 93351u --- NO COMMENTS
F93352 93352u --- NO COMMENTS
F93353 93353u --- NO COMMENTS
F93354 93354u --- NO COMMENTS
F93355 93355u --- NO COMMENTS
F93356 93356u --- NO COMMENTS
F93357 93357u --- NO COMMENTS
F93358 93358u --- NO COMMENTS
F93359 93359u --- NO COMMENTS
F93360 93360u --- NO COMMENTS
F93361 93361u --- NO COMMENTS
F93362 93362u --- NO COMMENTS
F93363 93363u --- NO COMMENTS
F93364 93364u --- NO COMMENTS
F93365 93365u --- NO COMMENTS
F93366 93366u --- NO COMMENTS
F93367 93367u --- NO COMMENTS
F0933 933u --- NO COMMENTS
F93400 93400u --- NO COMMENTS
F93401 93401u --- NO COMMENTS
F93402 93402u --- NO COMMENTS
F93403 93403u --- NO COMMENTS
F93404 93404u --- NO COMMENTS
F93405 93405u --- NO COMMENTS
F93406 93406u --- NO COMMENTS
F93407 93407u --- NO COMMENTS
F93456 93456u --- NO COMMENTS
F93457 93457u --- NO COMMENTS
F93458 93458u --- NO COMMENTS
F93459 93459u --- NO COMMENTS
F93460 93460u --- NO COMMENTS
F93461 93461u --- NO COMMENTS
F93462 93462u --- NO COMMENTS
F93463 93463u --- NO COMMENTS
F93472 93472u --- NO COMMENTS
F93473 93473u --- NO COMMENTS
F93474 93474u --- NO COMMENTS
F93475 93475u --- NO COMMENTS
F93476 93476u --- NO COMMENTS
F93477 93477u --- NO COMMENTS
F93478 93478u --- NO COMMENTS
F93479 93479u --- NO COMMENTS
F93480 93480u --- NO COMMENTS
F93481 93481u --- NO COMMENTS
F93482 93482u --- NO COMMENTS
F93483 93483u --- NO COMMENTS
F93484 93484u --- NO COMMENTS
F93485 93485u --- NO COMMENTS
F93486 93486u --- NO COMMENTS
F93487 93487u --- NO COMMENTS
F93488 93488u --- NO COMMENTS
F93489 93489u --- NO COMMENTS
F93490 93490u --- NO COMMENTS
F93491 93491u --- NO COMMENTS
F93492 93492u --- NO COMMENTS
F93493 93493u --- NO COMMENTS
F93494 93494u --- NO COMMENTS
F93495 93495u --- NO COMMENTS
F93496 93496u --- NO COMMENTS
F93497 93497u --- NO COMMENTS
F93498 93498u --- NO COMMENTS
F93499 93499u --- NO COMMENTS
F0934 934u --- NO COMMENTS
F93500 93500u --- NO COMMENTS
F93501 93501u --- NO COMMENTS
F93502 93502u --- NO COMMENTS
F93503 93503u --- NO COMMENTS
F93504 93504u --- NO COMMENTS
F93505 93505u --- NO COMMENTS
F93506 93506u --- NO COMMENTS
F93507 93507u --- NO COMMENTS
F93508 93508u --- NO COMMENTS
F93509 93509u --- NO COMMENTS
F93510 93510u --- NO COMMENTS
F93511 93511u --- NO COMMENTS
F93536 93536u --- NO COMMENTS
F93537 93537u --- NO COMMENTS
F93538 93538u --- NO COMMENTS
F93539 93539u --- NO COMMENTS
F93540 93540u --- NO COMMENTS
F93541 93541u --- NO COMMENTS
F93542 93542u --- NO COMMENTS
F93543 93543u --- NO COMMENTS
F93544 93544u --- NO COMMENTS
F93545 93545u --- NO COMMENTS
F93546 93546u --- NO COMMENTS
F93547 93547u --- NO COMMENTS
F93548 93548u --- NO COMMENTS
F93549 93549u --- NO COMMENTS
F93550 93550u --- NO COMMENTS
F93551 93551u --- NO COMMENTS
F0935 935u --- NO COMMENTS
F93624 93624u --- NO COMMENTS
F93625 93625u --- NO COMMENTS
F93626 93626u --- NO COMMENTS
F93627 93627u --- NO COMMENTS
F93628 93628u --- NO COMMENTS
F93629 93629u --- NO COMMENTS
F93630 93630u --- NO COMMENTS
F93631 93631u --- NO COMMENTS
F93640 93640u --- NO COMMENTS
F93641 93641u --- NO COMMENTS
F93642 93642u --- NO COMMENTS
F93643 93643u --- NO COMMENTS
F93644 93644u --- NO COMMENTS
F93645 93645u --- NO COMMENTS
F93646 93646u --- NO COMMENTS
F93647 93647u --- NO COMMENTS
F93648 93648u --- NO COMMENTS
F93649 93649u --- NO COMMENTS
F93650 93650u --- NO COMMENTS
F93651 93651u --- NO COMMENTS
F93652 93652u --- NO COMMENTS
F93653 93653u --- NO COMMENTS
F93654 93654u --- NO COMMENTS
F93655 93655u --- NO COMMENTS
F93656 93656u --- NO COMMENTS
F93657 93657u --- NO COMMENTS
F93658 93658u --- NO COMMENTS
F93659 93659u --- NO COMMENTS
F93660 93660u --- NO COMMENTS
F93661 93661u --- NO COMMENTS
F93662 93662u --- NO COMMENTS
F93663 93663u --- NO COMMENTS
F93664 93664u --- NO COMMENTS
F93665 93665u --- NO COMMENTS
F93666 93666u --- NO COMMENTS
F93667 93667u --- NO COMMENTS
F93668 93668u --- NO COMMENTS
F93669 93669u --- NO COMMENTS
F93670 93670u --- NO COMMENTS
F93671 93671u --- NO COMMENTS
F93672 93672u --- NO COMMENTS
F93673 93673u --- NO COMMENTS
F93674 93674u --- NO COMMENTS
F93675 93675u --- NO COMMENTS
F93676 93676u --- NO COMMENTS
F93677 93677u --- NO COMMENTS
F93678 93678u --- NO COMMENTS
F93679 93679u --- NO COMMENTS
F0936 936u --- NO COMMENTS
F93704 93704u --- NO COMMENTS
F93705 93705u --- NO COMMENTS
F93706 93706u --- NO COMMENTS
F93707 93707u --- NO COMMENTS
F93708 93708u --- NO COMMENTS
F93709 93709u --- NO COMMENTS
F93710 93710u --- NO COMMENTS
F93711 93711u --- NO COMMENTS
F93712 93712u --- NO COMMENTS
F93713 93713u --- NO COMMENTS
F93714 93714u --- NO COMMENTS
F93715 93715u --- NO COMMENTS
F93716 93716u --- NO COMMENTS
F93717 93717u --- NO COMMENTS
F93718 93718u --- NO COMMENTS
F93719 93719u --- NO COMMENTS
F93792 93792u --- NO COMMENTS
F93793 93793u --- NO COMMENTS
F93794 93794u --- NO COMMENTS
F93795 93795u --- NO COMMENTS
F93796 93796u --- NO COMMENTS
F93797 93797u --- NO COMMENTS
F93798 93798u --- NO COMMENTS
F93799 93799u --- NO COMMENTS
F0937 937u --- NO COMMENTS
F93808 93808u --- NO COMMENTS
F93809 93809u --- NO COMMENTS
F93810 93810u --- NO COMMENTS
F93811 93811u --- NO COMMENTS
F93812 93812u --- NO COMMENTS
F93813 93813u --- NO COMMENTS
F93814 93814u --- NO COMMENTS
F93815 93815u --- NO COMMENTS
F93816 93816u --- NO COMMENTS
F93817 93817u --- NO COMMENTS
F93818 93818u --- NO COMMENTS
F93819 93819u --- NO COMMENTS
F93820 93820u --- NO COMMENTS
F93821 93821u --- NO COMMENTS
F93822 93822u --- NO COMMENTS
F93823 93823u --- NO COMMENTS
F93824 93824u --- NO COMMENTS
F93825 93825u --- NO COMMENTS
F93826 93826u --- NO COMMENTS
F93827 93827u --- NO COMMENTS
F93828 93828u --- NO COMMENTS
F93829 93829u --- NO COMMENTS
F93830 93830u --- NO COMMENTS
F93831 93831u --- NO COMMENTS
F93832 93832u --- NO COMMENTS
F93833 93833u --- NO COMMENTS
F93834 93834u --- NO COMMENTS
F93835 93835u --- NO COMMENTS
F93836 93836u --- NO COMMENTS
F93837 93837u --- NO COMMENTS
F93838 93838u --- NO COMMENTS
F93839 93839u --- NO COMMENTS
F93840 93840u --- NO COMMENTS
F93841 93841u --- NO COMMENTS
F93842 93842u --- NO COMMENTS
F93843 93843u --- NO COMMENTS
F93844 93844u --- NO COMMENTS
F93845 93845u --- NO COMMENTS
F93846 93846u --- NO COMMENTS
F93847 93847u --- NO COMMENTS
F93872 93872u --- NO COMMENTS
F93873 93873u --- NO COMMENTS
F93874 93874u --- NO COMMENTS
F93875 93875u --- NO COMMENTS
F93876 93876u --- NO COMMENTS
F93877 93877u --- NO COMMENTS
F93878 93878u --- NO COMMENTS
F93879 93879u --- NO COMMENTS
F93880 93880u --- NO COMMENTS
F93881 93881u --- NO COMMENTS
F93882 93882u --- NO COMMENTS
F93883 93883u --- NO COMMENTS
F93884 93884u --- NO COMMENTS
F93885 93885u --- NO COMMENTS
F93886 93886u --- NO COMMENTS
F93887 93887u --- NO COMMENTS
F0938 938u --- NO COMMENTS
F93960 93960u --- NO COMMENTS
F93961 93961u --- NO COMMENTS
F93962 93962u --- NO COMMENTS
F93963 93963u --- NO COMMENTS
F93964 93964u --- NO COMMENTS
F93965 93965u --- NO COMMENTS
F93966 93966u --- NO COMMENTS
F93967 93967u --- NO COMMENTS
F93976 93976u --- NO COMMENTS
F93977 93977u --- NO COMMENTS
F93978 93978u --- NO COMMENTS
F93979 93979u --- NO COMMENTS
F93980 93980u --- NO COMMENTS
F93981 93981u --- NO COMMENTS
F93982 93982u --- NO COMMENTS
F93983 93983u --- NO COMMENTS
F93984 93984u --- NO COMMENTS
F93985 93985u --- NO COMMENTS
F93986 93986u --- NO COMMENTS
F93987 93987u --- NO COMMENTS
F93988 93988u --- NO COMMENTS
F93989 93989u --- NO COMMENTS
F93990 93990u --- NO COMMENTS
F93991 93991u --- NO COMMENTS
F93992 93992u --- NO COMMENTS
F93993 93993u --- NO COMMENTS
F93994 93994u --- NO COMMENTS
F93995 93995u --- NO COMMENTS
F93996 93996u --- NO COMMENTS
F93997 93997u --- NO COMMENTS
F93998 93998u --- NO COMMENTS
F93999 93999u --- NO COMMENTS
F0939 939u --- NO COMMENTS
F94000 94000u --- NO COMMENTS
F94001 94001u --- NO COMMENTS
F94002 94002u --- NO COMMENTS
F94003 94003u --- NO COMMENTS
F94004 94004u --- NO COMMENTS
F94005 94005u --- NO COMMENTS
F94006 94006u --- NO COMMENTS
F94007 94007u --- NO COMMENTS
F94008 94008u --- NO COMMENTS
F94009 94009u --- NO COMMENTS
F94010 94010u --- NO COMMENTS
F94011 94011u --- NO COMMENTS
F94012 94012u --- NO COMMENTS
F94013 94013u --- NO COMMENTS
F94014 94014u --- NO COMMENTS
F94015 94015u --- NO COMMENTS
F94040 94040u --- NO COMMENTS
F94041 94041u --- NO COMMENTS
F94042 94042u --- NO COMMENTS
F94043 94043u --- NO COMMENTS
F94044 94044u --- NO COMMENTS
F94045 94045u --- NO COMMENTS
F94046 94046u --- NO COMMENTS
F94047 94047u --- NO COMMENTS
F94048 94048u --- NO COMMENTS
F94049 94049u --- NO COMMENTS
F94050 94050u --- NO COMMENTS
F94051 94051u --- NO COMMENTS
F94052 94052u --- NO COMMENTS
F94053 94053u --- NO COMMENTS
F94054 94054u --- NO COMMENTS
F94055 94055u --- NO COMMENTS
F0940 940u --- NO COMMENTS
F94128 94128u --- NO COMMENTS
F94129 94129u --- NO COMMENTS
F94130 94130u --- NO COMMENTS
F94131 94131u --- NO COMMENTS
F94132 94132u --- NO COMMENTS
F94133 94133u --- NO COMMENTS
F94134 94134u --- NO COMMENTS
F94135 94135u --- NO COMMENTS
F94144 94144u --- NO COMMENTS
F94145 94145u --- NO COMMENTS
F94146 94146u --- NO COMMENTS
F94147 94147u --- NO COMMENTS
F94148 94148u --- NO COMMENTS
F94149 94149u --- NO COMMENTS
F94150 94150u --- NO COMMENTS
F94151 94151u --- NO COMMENTS
F94152 94152u --- NO COMMENTS
F94153 94153u --- NO COMMENTS
F94154 94154u --- NO COMMENTS
F94155 94155u --- NO COMMENTS
F94156 94156u --- NO COMMENTS
F94157 94157u --- NO COMMENTS
F94158 94158u --- NO COMMENTS
F94159 94159u --- NO COMMENTS
F94160 94160u --- NO COMMENTS
F94161 94161u --- NO COMMENTS
F94162 94162u --- NO COMMENTS
F94163 94163u --- NO COMMENTS
F94164 94164u --- NO COMMENTS
F94165 94165u --- NO COMMENTS
F94166 94166u --- NO COMMENTS
F94167 94167u --- NO COMMENTS
F94168 94168u --- NO COMMENTS
F94169 94169u --- NO COMMENTS
F94170 94170u --- NO COMMENTS
F94171 94171u --- NO COMMENTS
F94172 94172u --- NO COMMENTS
F94173 94173u --- NO COMMENTS
F94174 94174u --- NO COMMENTS
F94175 94175u --- NO COMMENTS
F94176 94176u --- NO COMMENTS
F94177 94177u --- NO COMMENTS
F94178 94178u --- NO COMMENTS
F94179 94179u --- NO COMMENTS
F94180 94180u --- NO COMMENTS
F94181 94181u --- NO COMMENTS
F94182 94182u --- NO COMMENTS
F94183 94183u --- NO COMMENTS
F0941 941u --- NO COMMENTS
F94208 94208u --- NO COMMENTS
F94209 94209u --- NO COMMENTS
F94210 94210u --- NO COMMENTS
F94211 94211u --- NO COMMENTS
F94212 94212u --- NO COMMENTS
F94213 94213u --- NO COMMENTS
F94214 94214u --- NO COMMENTS
F94215 94215u --- NO COMMENTS
F94216 94216u --- NO COMMENTS
F94217 94217u --- NO COMMENTS
F94218 94218u --- NO COMMENTS
F94219 94219u --- NO COMMENTS
F94220 94220u --- NO COMMENTS
F94221 94221u --- NO COMMENTS
F94222 94222u --- NO COMMENTS
F94223 94223u --- NO COMMENTS
F94296 94296u --- NO COMMENTS
F94297 94297u --- NO COMMENTS
F94298 94298u --- NO COMMENTS
F94299 94299u --- NO COMMENTS
F0942 942u --- NO COMMENTS
F94300 94300u --- NO COMMENTS
F94301 94301u --- NO COMMENTS
F94302 94302u --- NO COMMENTS
F94303 94303u --- NO COMMENTS
F94312 94312u --- NO COMMENTS
F94313 94313u --- NO COMMENTS
F94314 94314u --- NO COMMENTS
F94315 94315u --- NO COMMENTS
F94316 94316u --- NO COMMENTS
F94317 94317u --- NO COMMENTS
F94318 94318u --- NO COMMENTS
F94319 94319u --- NO COMMENTS
F94320 94320u --- NO COMMENTS
F94321 94321u --- NO COMMENTS
F94322 94322u --- NO COMMENTS
F94323 94323u --- NO COMMENTS
F94324 94324u --- NO COMMENTS
F94325 94325u --- NO COMMENTS
F94326 94326u --- NO COMMENTS
F94327 94327u --- NO COMMENTS
F94328 94328u --- NO COMMENTS
F94329 94329u --- NO COMMENTS
F94330 94330u --- NO COMMENTS
F94331 94331u --- NO COMMENTS
F94332 94332u --- NO COMMENTS
F94333 94333u --- NO COMMENTS
F94334 94334u --- NO COMMENTS
F94335 94335u --- NO COMMENTS
F94336 94336u --- NO COMMENTS
F94337 94337u --- NO COMMENTS
F94338 94338u --- NO COMMENTS
F94339 94339u --- NO COMMENTS
F94340 94340u --- NO COMMENTS
F94341 94341u --- NO COMMENTS
F94342 94342u --- NO COMMENTS
F94343 94343u --- NO COMMENTS
F94344 94344u --- NO COMMENTS
F94345 94345u --- NO COMMENTS
F94346 94346u --- NO COMMENTS
F94347 94347u --- NO COMMENTS
F94348 94348u --- NO COMMENTS
F94349 94349u --- NO COMMENTS
F94350 94350u --- NO COMMENTS
F94351 94351u --- NO COMMENTS
F94376 94376u --- NO COMMENTS
F94377 94377u --- NO COMMENTS
F94378 94378u --- NO COMMENTS
F94379 94379u --- NO COMMENTS
F94380 94380u --- NO COMMENTS
F94381 94381u --- NO COMMENTS
F94382 94382u --- NO COMMENTS
F94383 94383u --- NO COMMENTS
F94384 94384u --- NO COMMENTS
F94385 94385u --- NO COMMENTS
F94386 94386u --- NO COMMENTS
F94387 94387u --- NO COMMENTS
F94388 94388u --- NO COMMENTS
F94389 94389u --- NO COMMENTS
F94390 94390u --- NO COMMENTS
F94391 94391u --- NO COMMENTS
F0943 943u --- NO COMMENTS
F94464 94464u --- NO COMMENTS
F94465 94465u --- NO COMMENTS
F94466 94466u --- NO COMMENTS
F94467 94467u --- NO COMMENTS
F94468 94468u --- NO COMMENTS
F94469 94469u --- NO COMMENTS
F94470 94470u --- NO COMMENTS
F94471 94471u --- NO COMMENTS
F94480 94480u --- NO COMMENTS
F94481 94481u --- NO COMMENTS
F94482 94482u --- NO COMMENTS
F94483 94483u --- NO COMMENTS
F94484 94484u --- NO COMMENTS
F94485 94485u --- NO COMMENTS
F94486 94486u --- NO COMMENTS
F94487 94487u --- NO COMMENTS
F94488 94488u --- NO COMMENTS
F94489 94489u --- NO COMMENTS
F94490 94490u --- NO COMMENTS
F94491 94491u --- NO COMMENTS
F94492 94492u --- NO COMMENTS
F94493 94493u --- NO COMMENTS
F94494 94494u --- NO COMMENTS
F94495 94495u --- NO COMMENTS
F94496 94496u --- NO COMMENTS
F94497 94497u --- NO COMMENTS
F94498 94498u --- NO COMMENTS
F94499 94499u --- NO COMMENTS
F0944 944u --- NO COMMENTS
F94500 94500u --- NO COMMENTS
F94501 94501u --- NO COMMENTS
F94502 94502u --- NO COMMENTS
F94503 94503u --- NO COMMENTS
F94504 94504u --- NO COMMENTS
F94505 94505u --- NO COMMENTS
F94506 94506u --- NO COMMENTS
F94507 94507u --- NO COMMENTS
F94508 94508u --- NO COMMENTS
F94509 94509u --- NO COMMENTS
F94510 94510u --- NO COMMENTS
F94511 94511u --- NO COMMENTS
F94512 94512u --- NO COMMENTS
F94513 94513u --- NO COMMENTS
F94514 94514u --- NO COMMENTS
F94515 94515u --- NO COMMENTS
F94516 94516u --- NO COMMENTS
F94517 94517u --- NO COMMENTS
F94518 94518u --- NO COMMENTS
F94519 94519u --- NO COMMENTS
F94544 94544u --- NO COMMENTS
F94545 94545u --- NO COMMENTS
F94546 94546u --- NO COMMENTS
F94547 94547u --- NO COMMENTS
F94548 94548u --- NO COMMENTS
F94549 94549u --- NO COMMENTS
F94550 94550u --- NO COMMENTS
F94551 94551u --- NO COMMENTS
F94552 94552u --- NO COMMENTS
F94553 94553u --- NO COMMENTS
F94554 94554u --- NO COMMENTS
F94555 94555u --- NO COMMENTS
F94556 94556u --- NO COMMENTS
F94557 94557u --- NO COMMENTS
F94558 94558u --- NO COMMENTS
F94559 94559u --- NO COMMENTS
F0945 945u --- NO COMMENTS
F94632 94632u --- NO COMMENTS
F94633 94633u --- NO COMMENTS
F94634 94634u --- NO COMMENTS
F94635 94635u --- NO COMMENTS
F94636 94636u --- NO COMMENTS
F94637 94637u --- NO COMMENTS
F94638 94638u --- NO COMMENTS
F94639 94639u --- NO COMMENTS
F94648 94648u --- NO COMMENTS
F94649 94649u --- NO COMMENTS
F94650 94650u --- NO COMMENTS
F94651 94651u --- NO COMMENTS
F94652 94652u --- NO COMMENTS
F94653 94653u --- NO COMMENTS
F94654 94654u --- NO COMMENTS
F94655 94655u --- NO COMMENTS
F94656 94656u --- NO COMMENTS
F94657 94657u --- NO COMMENTS
F94658 94658u --- NO COMMENTS
F94659 94659u --- NO COMMENTS
F94660 94660u --- NO COMMENTS
F94661 94661u --- NO COMMENTS
F94662 94662u --- NO COMMENTS
F94663 94663u --- NO COMMENTS
F94664 94664u --- NO COMMENTS
F94665 94665u --- NO COMMENTS
F94666 94666u --- NO COMMENTS
F94667 94667u --- NO COMMENTS
F94668 94668u --- NO COMMENTS
F94669 94669u --- NO COMMENTS
F94670 94670u --- NO COMMENTS
F94671 94671u --- NO COMMENTS
F94672 94672u --- NO COMMENTS
F94673 94673u --- NO COMMENTS
F94674 94674u --- NO COMMENTS
F94675 94675u --- NO COMMENTS
F94676 94676u --- NO COMMENTS
F94677 94677u --- NO COMMENTS
F94678 94678u --- NO COMMENTS
F94679 94679u --- NO COMMENTS
F94680 94680u --- NO COMMENTS
F94681 94681u --- NO COMMENTS
F94682 94682u --- NO COMMENTS
F94683 94683u --- NO COMMENTS
F94684 94684u --- NO COMMENTS
F94685 94685u --- NO COMMENTS
F94686 94686u --- NO COMMENTS
F94687 94687u --- NO COMMENTS
F0946 946u --- NO COMMENTS
F94712 94712u --- NO COMMENTS
F94713 94713u --- NO COMMENTS
F94714 94714u --- NO COMMENTS
F94715 94715u --- NO COMMENTS
F94716 94716u --- NO COMMENTS
F94717 94717u --- NO COMMENTS
F94718 94718u --- NO COMMENTS
F94719 94719u --- NO COMMENTS
F94720 94720u --- NO COMMENTS
F94721 94721u --- NO COMMENTS
F94722 94722u --- NO COMMENTS
F94723 94723u --- NO COMMENTS
F94724 94724u --- NO COMMENTS
F94725 94725u --- NO COMMENTS
F94726 94726u --- NO COMMENTS
F94727 94727u --- NO COMMENTS
F0947 947u --- NO COMMENTS
F94800 94800u --- NO COMMENTS
F94801 94801u --- NO COMMENTS
F94802 94802u --- NO COMMENTS
F94803 94803u --- NO COMMENTS
F94804 94804u --- NO COMMENTS
F94805 94805u --- NO COMMENTS
F94806 94806u --- NO COMMENTS
F94807 94807u --- NO COMMENTS
F94816 94816u --- NO COMMENTS
F94817 94817u --- NO COMMENTS
F94818 94818u --- NO COMMENTS
F94819 94819u --- NO COMMENTS
F94820 94820u --- NO COMMENTS
F94821 94821u --- NO COMMENTS
F94822 94822u --- NO COMMENTS
F94823 94823u --- NO COMMENTS
F94824 94824u --- NO COMMENTS
F94825 94825u --- NO COMMENTS
F94826 94826u --- NO COMMENTS
F94827 94827u --- NO COMMENTS
F94828 94828u --- NO COMMENTS
F94829 94829u --- NO COMMENTS
F94830 94830u --- NO COMMENTS
F94831 94831u --- NO COMMENTS
F94832 94832u --- NO COMMENTS
F94833 94833u --- NO COMMENTS
F94834 94834u --- NO COMMENTS
F94835 94835u --- NO COMMENTS
F94836 94836u --- NO COMMENTS
F94837 94837u --- NO COMMENTS
F94838 94838u --- NO COMMENTS
F94839 94839u --- NO COMMENTS
F94840 94840u --- NO COMMENTS
F94841 94841u --- NO COMMENTS
F94842 94842u --- NO COMMENTS
F94843 94843u --- NO COMMENTS
F94844 94844u --- NO COMMENTS
F94845 94845u --- NO COMMENTS
F94846 94846u --- NO COMMENTS
F94847 94847u --- NO COMMENTS
F94848 94848u --- NO COMMENTS
F94849 94849u --- NO COMMENTS
F94850 94850u --- NO COMMENTS
F94851 94851u --- NO COMMENTS
F94852 94852u --- NO COMMENTS
F94853 94853u --- NO COMMENTS
F94854 94854u --- NO COMMENTS
F94855 94855u --- NO COMMENTS
F94880 94880u --- NO COMMENTS
F94881 94881u --- NO COMMENTS
F94882 94882u --- NO COMMENTS
F94883 94883u --- NO COMMENTS
F94884 94884u --- NO COMMENTS
F94885 94885u --- NO COMMENTS
F94886 94886u --- NO COMMENTS
F94887 94887u --- NO COMMENTS
F94888 94888u --- NO COMMENTS
F94889 94889u --- NO COMMENTS
F94890 94890u --- NO COMMENTS
F94891 94891u --- NO COMMENTS
F94892 94892u --- NO COMMENTS
F94893 94893u --- NO COMMENTS
F94894 94894u --- NO COMMENTS
F94895 94895u --- NO COMMENTS
F0948 948u --- NO COMMENTS
F94968 94968u --- NO COMMENTS
F94969 94969u --- NO COMMENTS
F94970 94970u --- NO COMMENTS
F94971 94971u --- NO COMMENTS
F94972 94972u --- NO COMMENTS
F94973 94973u --- NO COMMENTS
F94974 94974u --- NO COMMENTS
F94975 94975u --- NO COMMENTS
F94984 94984u --- NO COMMENTS
F94985 94985u --- NO COMMENTS
F94986 94986u --- NO COMMENTS
F94987 94987u --- NO COMMENTS
F94988 94988u --- NO COMMENTS
F94989 94989u --- NO COMMENTS
F94990 94990u --- NO COMMENTS
F94991 94991u --- NO COMMENTS
F94992 94992u --- NO COMMENTS
F94993 94993u --- NO COMMENTS
F94994 94994u --- NO COMMENTS
F94995 94995u --- NO COMMENTS
F94996 94996u --- NO COMMENTS
F94997 94997u --- NO COMMENTS
F94998 94998u --- NO COMMENTS
F94999 94999u --- NO COMMENTS
F0949 949u --- NO COMMENTS
F95000 95000u --- NO COMMENTS
F95001 95001u --- NO COMMENTS
F95002 95002u --- NO COMMENTS
F95003 95003u --- NO COMMENTS
F95004 95004u --- NO COMMENTS
F95005 95005u --- NO COMMENTS
F95006 95006u --- NO COMMENTS
F95007 95007u --- NO COMMENTS
F95008 95008u --- NO COMMENTS
F95009 95009u --- NO COMMENTS
F95010 95010u --- NO COMMENTS
F95011 95011u --- NO COMMENTS
F95012 95012u --- NO COMMENTS
F95013 95013u --- NO COMMENTS
F95014 95014u --- NO COMMENTS
F95015 95015u --- NO COMMENTS
F95016 95016u --- NO COMMENTS
F95017 95017u --- NO COMMENTS
F95018 95018u --- NO COMMENTS
F95019 95019u --- NO COMMENTS
F95020 95020u --- NO COMMENTS
F95021 95021u --- NO COMMENTS
F95022 95022u --- NO COMMENTS
F95023 95023u --- NO COMMENTS
F95048 95048u --- NO COMMENTS
F95049 95049u --- NO COMMENTS
F95050 95050u --- NO COMMENTS
F95051 95051u --- NO COMMENTS
F95052 95052u --- NO COMMENTS
F95053 95053u --- NO COMMENTS
F95054 95054u --- NO COMMENTS
F95055 95055u --- NO COMMENTS
F95056 95056u --- NO COMMENTS
F95057 95057u --- NO COMMENTS
F95058 95058u --- NO COMMENTS
F95059 95059u --- NO COMMENTS
F95060 95060u --- NO COMMENTS
F95061 95061u --- NO COMMENTS
F95062 95062u --- NO COMMENTS
F95063 95063u --- NO COMMENTS
F0950 950u --- NO COMMENTS
F95136 95136u --- NO COMMENTS
F95137 95137u --- NO COMMENTS
F95138 95138u --- NO COMMENTS
F95139 95139u --- NO COMMENTS
F95140 95140u --- NO COMMENTS
F95141 95141u --- NO COMMENTS
F95142 95142u --- NO COMMENTS
F95143 95143u --- NO COMMENTS
F95152 95152u --- NO COMMENTS
F95153 95153u --- NO COMMENTS
F95154 95154u --- NO COMMENTS
F95155 95155u --- NO COMMENTS
F95156 95156u --- NO COMMENTS
F95157 95157u --- NO COMMENTS
F95158 95158u --- NO COMMENTS
F95159 95159u --- NO COMMENTS
F95160 95160u --- NO COMMENTS
F95161 95161u --- NO COMMENTS
F95162 95162u --- NO COMMENTS
F95163 95163u --- NO COMMENTS
F95164 95164u --- NO COMMENTS
F95165 95165u --- NO COMMENTS
F95166 95166u --- NO COMMENTS
F95167 95167u --- NO COMMENTS
F95168 95168u --- NO COMMENTS
F95169 95169u --- NO COMMENTS
F95170 95170u --- NO COMMENTS
F95171 95171u --- NO COMMENTS
F95172 95172u --- NO COMMENTS
F95173 95173u --- NO COMMENTS
F95174 95174u --- NO COMMENTS
F95175 95175u --- NO COMMENTS
F95176 95176u --- NO COMMENTS
F95177 95177u --- NO COMMENTS
F95178 95178u --- NO COMMENTS
F95179 95179u --- NO COMMENTS
F95180 95180u --- NO COMMENTS
F95181 95181u --- NO COMMENTS
F95182 95182u --- NO COMMENTS
F95183 95183u --- NO COMMENTS
F95184 95184u --- NO COMMENTS
F95185 95185u --- NO COMMENTS
F95186 95186u --- NO COMMENTS
F95187 95187u --- NO COMMENTS
F95188 95188u --- NO COMMENTS
F95189 95189u --- NO COMMENTS
F95190 95190u --- NO COMMENTS
F95191 95191u --- NO COMMENTS
F0951 951u --- NO COMMENTS
F95216 95216u --- NO COMMENTS
F95217 95217u --- NO COMMENTS
F95218 95218u --- NO COMMENTS
F95219 95219u --- NO COMMENTS
F95220 95220u --- NO COMMENTS
F95221 95221u --- NO COMMENTS
F95222 95222u --- NO COMMENTS
F95223 95223u --- NO COMMENTS
F95224 95224u --- NO COMMENTS
F95225 95225u --- NO COMMENTS
F95226 95226u --- NO COMMENTS
F95227 95227u --- NO COMMENTS
F95228 95228u --- NO COMMENTS
F95229 95229u --- NO COMMENTS
F95230 95230u --- NO COMMENTS
F95231 95231u --- NO COMMENTS
F0952 952u --- NO COMMENTS
F95304 95304u --- NO COMMENTS
F95305 95305u --- NO COMMENTS
F95306 95306u --- NO COMMENTS
F95307 95307u --- NO COMMENTS
F95308 95308u --- NO COMMENTS
F95309 95309u --- NO COMMENTS
F95310 95310u --- NO COMMENTS
F95311 95311u --- NO COMMENTS
F95320 95320u --- NO COMMENTS
F95321 95321u --- NO COMMENTS
F95322 95322u --- NO COMMENTS
F95323 95323u --- NO COMMENTS
F95324 95324u --- NO COMMENTS
F95325 95325u --- NO COMMENTS
F95326 95326u --- NO COMMENTS
F95327 95327u --- NO COMMENTS
F95328 95328u --- NO COMMENTS
F95329 95329u --- NO COMMENTS
F95330 95330u --- NO COMMENTS
F95331 95331u --- NO COMMENTS
F95332 95332u --- NO COMMENTS
F95333 95333u --- NO COMMENTS
F95334 95334u --- NO COMMENTS
F95335 95335u --- NO COMMENTS
F95336 95336u --- NO COMMENTS
F95337 95337u --- NO COMMENTS
F95338 95338u --- NO COMMENTS
F95339 95339u --- NO COMMENTS
F95340 95340u --- NO COMMENTS
F95341 95341u --- NO COMMENTS
F95342 95342u --- NO COMMENTS
F95343 95343u --- NO COMMENTS
F95344 95344u --- NO COMMENTS
F95345 95345u --- NO COMMENTS
F95346 95346u --- NO COMMENTS
F95347 95347u --- NO COMMENTS
F95348 95348u --- NO COMMENTS
F95349 95349u --- NO COMMENTS
F95350 95350u --- NO COMMENTS
F95351 95351u --- NO COMMENTS
F95352 95352u --- NO COMMENTS
F95353 95353u --- NO COMMENTS
F95354 95354u --- NO COMMENTS
F95355 95355u --- NO COMMENTS
F95356 95356u --- NO COMMENTS
F95357 95357u --- NO COMMENTS
F95358 95358u --- NO COMMENTS
F95359 95359u --- NO COMMENTS
F95384 95384u --- NO COMMENTS
F95385 95385u --- NO COMMENTS
F95386 95386u --- NO COMMENTS
F95387 95387u --- NO COMMENTS
F95388 95388u --- NO COMMENTS
F95389 95389u --- NO COMMENTS
F95390 95390u --- NO COMMENTS
F95391 95391u --- NO COMMENTS
F95392 95392u --- NO COMMENTS
F95393 95393u --- NO COMMENTS
F95394 95394u --- NO COMMENTS
F95395 95395u --- NO COMMENTS
F95396 95396u --- NO COMMENTS
F95397 95397u --- NO COMMENTS
F95398 95398u --- NO COMMENTS
F95399 95399u --- NO COMMENTS
F0953 953u --- NO COMMENTS
F95472 95472u --- NO COMMENTS
F95473 95473u --- NO COMMENTS
F95474 95474u --- NO COMMENTS
F95475 95475u --- NO COMMENTS
F95476 95476u --- NO COMMENTS
F95477 95477u --- NO COMMENTS
F95478 95478u --- NO COMMENTS
F95479 95479u --- NO COMMENTS
F95488 95488u --- NO COMMENTS
F95489 95489u --- NO COMMENTS
F95490 95490u --- NO COMMENTS
F95491 95491u --- NO COMMENTS
F95492 95492u --- NO COMMENTS
F95493 95493u --- NO COMMENTS
F95494 95494u --- NO COMMENTS
F95495 95495u --- NO COMMENTS
F95496 95496u --- NO COMMENTS
F95497 95497u --- NO COMMENTS
F95498 95498u --- NO COMMENTS
F95499 95499u --- NO COMMENTS
F0954 954u --- NO COMMENTS
F95500 95500u --- NO COMMENTS
F95501 95501u --- NO COMMENTS
F95502 95502u --- NO COMMENTS
F95503 95503u --- NO COMMENTS
F95504 95504u --- NO COMMENTS
F95505 95505u --- NO COMMENTS
F95506 95506u --- NO COMMENTS
F95507 95507u --- NO COMMENTS
F95508 95508u --- NO COMMENTS
F95509 95509u --- NO COMMENTS
F95510 95510u --- NO COMMENTS
F95511 95511u --- NO COMMENTS
F95512 95512u --- NO COMMENTS
F95513 95513u --- NO COMMENTS
F95514 95514u --- NO COMMENTS
F95515 95515u --- NO COMMENTS
F95516 95516u --- NO COMMENTS
F95517 95517u --- NO COMMENTS
F95518 95518u --- NO COMMENTS
F95519 95519u --- NO COMMENTS
F95520 95520u --- NO COMMENTS
F95521 95521u --- NO COMMENTS
F95522 95522u --- NO COMMENTS
F95523 95523u --- NO COMMENTS
F95524 95524u --- NO COMMENTS
F95525 95525u --- NO COMMENTS
F95526 95526u --- NO COMMENTS
F95527 95527u --- NO COMMENTS
F95552 95552u --- NO COMMENTS
F95553 95553u --- NO COMMENTS
F95554 95554u --- NO COMMENTS
F95555 95555u --- NO COMMENTS
F95556 95556u --- NO COMMENTS
F95557 95557u --- NO COMMENTS
F95558 95558u --- NO COMMENTS
F95559 95559u --- NO COMMENTS
F95560 95560u --- NO COMMENTS
F95561 95561u --- NO COMMENTS
F95562 95562u --- NO COMMENTS
F95563 95563u --- NO COMMENTS
F95564 95564u --- NO COMMENTS
F95565 95565u --- NO COMMENTS
F95566 95566u --- NO COMMENTS
F95567 95567u --- NO COMMENTS
F0955 955u --- NO COMMENTS
F95688 95688u --- NO COMMENTS
F95689 95689u --- NO COMMENTS
F95690 95690u --- NO COMMENTS
F95691 95691u --- NO COMMENTS
F95692 95692u --- NO COMMENTS
F95693 95693u --- NO COMMENTS
F95694 95694u --- NO COMMENTS
F95695 95695u --- NO COMMENTS
F0956 956u --- NO COMMENTS
F95704 95704u --- NO COMMENTS
F95705 95705u --- NO COMMENTS
F95706 95706u --- NO COMMENTS
F95707 95707u --- NO COMMENTS
F95708 95708u --- NO COMMENTS
F95709 95709u --- NO COMMENTS
F95710 95710u --- NO COMMENTS
F95711 95711u --- NO COMMENTS
F95712 95712u --- NO COMMENTS
F95713 95713u --- NO COMMENTS
F95714 95714u --- NO COMMENTS
F95715 95715u --- NO COMMENTS
F95716 95716u --- NO COMMENTS
F95717 95717u --- NO COMMENTS
F95718 95718u --- NO COMMENTS
F95719 95719u --- NO COMMENTS
F95720 95720u --- NO COMMENTS
F95721 95721u --- NO COMMENTS
F95722 95722u --- NO COMMENTS
F95723 95723u --- NO COMMENTS
F95724 95724u --- NO COMMENTS
F95725 95725u --- NO COMMENTS
F95726 95726u --- NO COMMENTS
F95727 95727u --- NO COMMENTS
F95728 95728u --- NO COMMENTS
F95729 95729u --- NO COMMENTS
F95730 95730u --- NO COMMENTS
F95731 95731u --- NO COMMENTS
F95732 95732u --- NO COMMENTS
F95733 95733u --- NO COMMENTS
F95734 95734u --- NO COMMENTS
F95735 95735u --- NO COMMENTS
F95736 95736u --- NO COMMENTS
F95737 95737u --- NO COMMENTS
F95738 95738u --- NO COMMENTS
F95739 95739u --- NO COMMENTS
F95740 95740u --- NO COMMENTS
F95741 95741u --- NO COMMENTS
F95742 95742u --- NO COMMENTS
F95743 95743u --- NO COMMENTS
F95768 95768u --- NO COMMENTS
F95769 95769u --- NO COMMENTS
F95770 95770u --- NO COMMENTS
F95771 95771u --- NO COMMENTS
F95772 95772u --- NO COMMENTS
F95773 95773u --- NO COMMENTS
F95774 95774u --- NO COMMENTS
F95775 95775u --- NO COMMENTS
F95776 95776u --- NO COMMENTS
F95777 95777u --- NO COMMENTS
F95778 95778u --- NO COMMENTS
F95779 95779u --- NO COMMENTS
F95780 95780u --- NO COMMENTS
F95781 95781u --- NO COMMENTS
F95782 95782u --- NO COMMENTS
F95783 95783u --- NO COMMENTS
F0957 957u --- NO COMMENTS
F0958 958u --- NO COMMENTS
F95904 95904u --- NO COMMENTS
F95905 95905u --- NO COMMENTS
F95906 95906u --- NO COMMENTS
F95907 95907u --- NO COMMENTS
F95908 95908u --- NO COMMENTS
F95909 95909u --- NO COMMENTS
F95910 95910u --- NO COMMENTS
F95911 95911u --- NO COMMENTS
F95912 95912u --- NO COMMENTS
F95913 95913u --- NO COMMENTS
F95914 95914u --- NO COMMENTS
F95915 95915u --- NO COMMENTS
F95916 95916u --- NO COMMENTS
F95917 95917u --- NO COMMENTS
F95918 95918u --- NO COMMENTS
F95919 95919u --- NO COMMENTS
F95920 95920u --- NO COMMENTS
F95921 95921u --- NO COMMENTS
F95922 95922u --- NO COMMENTS
F95923 95923u --- NO COMMENTS
F95924 95924u --- NO COMMENTS
F95925 95925u --- NO COMMENTS
F95926 95926u --- NO COMMENTS
F95927 95927u --- NO COMMENTS
F95928 95928u --- NO COMMENTS
F95929 95929u --- NO COMMENTS
F95930 95930u --- NO COMMENTS
F95931 95931u --- NO COMMENTS
F95932 95932u --- NO COMMENTS
F95933 95933u --- NO COMMENTS
F95934 95934u --- NO COMMENTS
F95935 95935u --- NO COMMENTS
F95968 95968u --- NO COMMENTS
F95969 95969u --- NO COMMENTS
F95970 95970u --- NO COMMENTS
F95971 95971u --- NO COMMENTS
F95972 95972u --- NO COMMENTS
F95973 95973u --- NO COMMENTS
F95974 95974u --- NO COMMENTS
F95975 95975u --- NO COMMENTS
F0959 959u --- NO COMMENTS
F96072 96072u --- NO COMMENTS
F96073 96073u --- NO COMMENTS
F96074 96074u --- NO COMMENTS
F96075 96075u --- NO COMMENTS
F96076 96076u --- NO COMMENTS
F96077 96077u --- NO COMMENTS
F96078 96078u --- NO COMMENTS
F96079 96079u --- NO COMMENTS
F96088 96088u --- NO COMMENTS
F96089 96089u --- NO COMMENTS
F96090 96090u --- NO COMMENTS
F96091 96091u --- NO COMMENTS
F96092 96092u --- NO COMMENTS
F96093 96093u --- NO COMMENTS
F96094 96094u --- NO COMMENTS
F96095 96095u --- NO COMMENTS
F96096 96096u --- NO COMMENTS
F96097 96097u --- NO COMMENTS
F96098 96098u --- NO COMMENTS
F96099 96099u --- NO COMMENTS
F0960 960u --- NO COMMENTS
F96100 96100u --- NO COMMENTS
F96101 96101u --- NO COMMENTS
F96102 96102u --- NO COMMENTS
F96103 96103u --- NO COMMENTS
F96104 96104u --- NO COMMENTS
F96105 96105u --- NO COMMENTS
F96106 96106u --- NO COMMENTS
F96107 96107u --- NO COMMENTS
F96108 96108u --- NO COMMENTS
F96109 96109u --- NO COMMENTS
F96110 96110u --- NO COMMENTS
F96111 96111u --- NO COMMENTS
F96112 96112u --- NO COMMENTS
F96113 96113u --- NO COMMENTS
F96114 96114u --- NO COMMENTS
F96115 96115u --- NO COMMENTS
F96116 96116u --- NO COMMENTS
F96117 96117u --- NO COMMENTS
F96118 96118u --- NO COMMENTS
F96119 96119u --- NO COMMENTS
F96120 96120u --- NO COMMENTS
F96121 96121u --- NO COMMENTS
F96122 96122u --- NO COMMENTS
F96123 96123u --- NO COMMENTS
F96124 96124u --- NO COMMENTS
F96125 96125u --- NO COMMENTS
F96126 96126u --- NO COMMENTS
F96127 96127u --- NO COMMENTS
F96152 96152u --- NO COMMENTS
F96153 96153u --- NO COMMENTS
F96154 96154u --- NO COMMENTS
F96155 96155u --- NO COMMENTS
F96156 96156u --- NO COMMENTS
F96157 96157u --- NO COMMENTS
F96158 96158u --- NO COMMENTS
F96159 96159u --- NO COMMENTS
F96160 96160u --- NO COMMENTS
F96161 96161u --- NO COMMENTS
F96162 96162u --- NO COMMENTS
F96163 96163u --- NO COMMENTS
F96164 96164u --- NO COMMENTS
F96165 96165u --- NO COMMENTS
F96166 96166u --- NO COMMENTS
F96167 96167u --- NO COMMENTS
F0961 961u --- NO COMMENTS
F96288 96288u --- NO COMMENTS
F96289 96289u --- NO COMMENTS
F96290 96290u --- NO COMMENTS
F96291 96291u --- NO COMMENTS
F96292 96292u --- NO COMMENTS
F96293 96293u --- NO COMMENTS
F96294 96294u --- NO COMMENTS
F96295 96295u --- NO COMMENTS
F96296 96296u --- NO COMMENTS
F96297 96297u --- NO COMMENTS
F96298 96298u --- NO COMMENTS
F96299 96299u --- NO COMMENTS
F0962 962u --- NO COMMENTS
F96300 96300u --- NO COMMENTS
F96301 96301u --- NO COMMENTS
F96302 96302u --- NO COMMENTS
F96303 96303u --- NO COMMENTS
F96304 96304u --- NO COMMENTS
F96305 96305u --- NO COMMENTS
F96306 96306u --- NO COMMENTS
F96307 96307u --- NO COMMENTS
F96308 96308u --- NO COMMENTS
F96309 96309u --- NO COMMENTS
F96310 96310u --- NO COMMENTS
F96311 96311u --- NO COMMENTS
F96312 96312u --- NO COMMENTS
F96313 96313u --- NO COMMENTS
F96314 96314u --- NO COMMENTS
F96315 96315u --- NO COMMENTS
F96316 96316u --- NO COMMENTS
F96317 96317u --- NO COMMENTS
F96318 96318u --- NO COMMENTS
F96319 96319u --- NO COMMENTS
F96352 96352u --- NO COMMENTS
F96353 96353u --- NO COMMENTS
F96354 96354u --- NO COMMENTS
F96355 96355u --- NO COMMENTS
F96356 96356u --- NO COMMENTS
F96357 96357u --- NO COMMENTS
F96358 96358u --- NO COMMENTS
F96359 96359u --- NO COMMENTS
F0963 963u --- NO COMMENTS
F96456 96456u --- NO COMMENTS
F96457 96457u --- NO COMMENTS
F96458 96458u --- NO COMMENTS
F96459 96459u --- NO COMMENTS
F96460 96460u --- NO COMMENTS
F96461 96461u --- NO COMMENTS
F96462 96462u --- NO COMMENTS
F96463 96463u --- NO COMMENTS
F96472 96472u --- NO COMMENTS
F96473 96473u --- NO COMMENTS
F96474 96474u --- NO COMMENTS
F96475 96475u --- NO COMMENTS
F96476 96476u --- NO COMMENTS
F96477 96477u --- NO COMMENTS
F96478 96478u --- NO COMMENTS
F96479 96479u --- NO COMMENTS
F96480 96480u --- NO COMMENTS
F96481 96481u --- NO COMMENTS
F96482 96482u --- NO COMMENTS
F96483 96483u --- NO COMMENTS
F96484 96484u --- NO COMMENTS
F96485 96485u --- NO COMMENTS
F96486 96486u --- NO COMMENTS
F96487 96487u --- NO COMMENTS
F96488 96488u --- NO COMMENTS
F96489 96489u --- NO COMMENTS
F96490 96490u --- NO COMMENTS
F96491 96491u --- NO COMMENTS
F96492 96492u --- NO COMMENTS
F96493 96493u --- NO COMMENTS
F96494 96494u --- NO COMMENTS
F96495 96495u --- NO COMMENTS
F96496 96496u --- NO COMMENTS
F96497 96497u --- NO COMMENTS
F96498 96498u --- NO COMMENTS
F96499 96499u --- NO COMMENTS
F0964 964u --- NO COMMENTS
F96500 96500u --- NO COMMENTS
F96501 96501u --- NO COMMENTS
F96502 96502u --- NO COMMENTS
F96503 96503u --- NO COMMENTS
F96504 96504u --- NO COMMENTS
F96505 96505u --- NO COMMENTS
F96506 96506u --- NO COMMENTS
F96507 96507u --- NO COMMENTS
F96508 96508u --- NO COMMENTS
F96509 96509u --- NO COMMENTS
F96510 96510u --- NO COMMENTS
F96511 96511u --- NO COMMENTS
F96536 96536u --- NO COMMENTS
F96537 96537u --- NO COMMENTS
F96538 96538u --- NO COMMENTS
F96539 96539u --- NO COMMENTS
F96540 96540u --- NO COMMENTS
F96541 96541u --- NO COMMENTS
F96542 96542u --- NO COMMENTS
F96543 96543u --- NO COMMENTS
F96544 96544u --- NO COMMENTS
F96545 96545u --- NO COMMENTS
F96546 96546u --- NO COMMENTS
F96547 96547u --- NO COMMENTS
F96548 96548u --- NO COMMENTS
F96549 96549u --- NO COMMENTS
F96550 96550u --- NO COMMENTS
F96551 96551u --- NO COMMENTS
F0965 965u --- NO COMMENTS
F96672 96672u --- NO COMMENTS
F96673 96673u --- NO COMMENTS
F96674 96674u --- NO COMMENTS
F96675 96675u --- NO COMMENTS
F96676 96676u --- NO COMMENTS
F96677 96677u --- NO COMMENTS
F96678 96678u --- NO COMMENTS
F96679 96679u --- NO COMMENTS
F96688 96688u --- NO COMMENTS
F96689 96689u --- NO COMMENTS
F96690 96690u --- NO COMMENTS
F96691 96691u --- NO COMMENTS
F96692 96692u --- NO COMMENTS
F96693 96693u --- NO COMMENTS
F96694 96694u --- NO COMMENTS
F96695 96695u --- NO COMMENTS
F96696 96696u --- NO COMMENTS
F96697 96697u --- NO COMMENTS
F96698 96698u --- NO COMMENTS
F96699 96699u --- NO COMMENTS
F0966 966u --- NO COMMENTS
F96700 96700u --- NO COMMENTS
F96701 96701u --- NO COMMENTS
F96702 96702u --- NO COMMENTS
F96703 96703u --- NO COMMENTS
F96704 96704u --- NO COMMENTS
F96705 96705u --- NO COMMENTS
F96706 96706u --- NO COMMENTS
F96707 96707u --- NO COMMENTS
F96708 96708u --- NO COMMENTS
F96709 96709u --- NO COMMENTS
F96710 96710u --- NO COMMENTS
F96711 96711u --- NO COMMENTS
F96712 96712u --- NO COMMENTS
F96713 96713u --- NO COMMENTS
F96714 96714u --- NO COMMENTS
F96715 96715u --- NO COMMENTS
F96716 96716u --- NO COMMENTS
F96717 96717u --- NO COMMENTS
F96718 96718u --- NO COMMENTS
F96719 96719u --- NO COMMENTS
F96720 96720u --- NO COMMENTS
F96721 96721u --- NO COMMENTS
F96722 96722u --- NO COMMENTS
F96723 96723u --- NO COMMENTS
F96724 96724u --- NO COMMENTS
F96725 96725u --- NO COMMENTS
F96726 96726u --- NO COMMENTS
F96727 96727u --- NO COMMENTS
F96752 96752u --- NO COMMENTS
F96753 96753u --- NO COMMENTS
F96754 96754u --- NO COMMENTS
F96755 96755u --- NO COMMENTS
F96756 96756u --- NO COMMENTS
F96757 96757u --- NO COMMENTS
F96758 96758u --- NO COMMENTS
F96759 96759u --- NO COMMENTS
F96760 96760u --- NO COMMENTS
F96761 96761u --- NO COMMENTS
F96762 96762u --- NO COMMENTS
F96763 96763u --- NO COMMENTS
F96764 96764u --- NO COMMENTS
F96765 96765u --- NO COMMENTS
F96766 96766u --- NO COMMENTS
F96767 96767u --- NO COMMENTS
F0967 967u --- NO COMMENTS
F96888 96888u --- NO COMMENTS
F96889 96889u --- NO COMMENTS
F96890 96890u --- NO COMMENTS
F96891 96891u --- NO COMMENTS
F96892 96892u --- NO COMMENTS
F96893 96893u --- NO COMMENTS
F96894 96894u --- NO COMMENTS
F96895 96895u --- NO COMMENTS
F0968 968u --- NO COMMENTS
F96904 96904u --- NO COMMENTS
F96905 96905u --- NO COMMENTS
F96906 96906u --- NO COMMENTS
F96907 96907u --- NO COMMENTS
F96908 96908u --- NO COMMENTS
F96909 96909u --- NO COMMENTS
F96910 96910u --- NO COMMENTS
F96911 96911u --- NO COMMENTS
F96912 96912u --- NO COMMENTS
F96913 96913u --- NO COMMENTS
F96914 96914u --- NO COMMENTS
F96915 96915u --- NO COMMENTS
F96916 96916u --- NO COMMENTS
F96917 96917u --- NO COMMENTS
F96918 96918u --- NO COMMENTS
F96919 96919u --- NO COMMENTS
F96920 96920u --- NO COMMENTS
F96921 96921u --- NO COMMENTS
F96922 96922u --- NO COMMENTS
F96923 96923u --- NO COMMENTS
F96924 96924u --- NO COMMENTS
F96925 96925u --- NO COMMENTS
F96926 96926u --- NO COMMENTS
F96927 96927u --- NO COMMENTS
F96928 96928u --- NO COMMENTS
F96929 96929u --- NO COMMENTS
F96930 96930u --- NO COMMENTS
F96931 96931u --- NO COMMENTS
F96932 96932u --- NO COMMENTS
F96933 96933u --- NO COMMENTS
F96934 96934u --- NO COMMENTS
F96935 96935u --- NO COMMENTS
F96936 96936u --- NO COMMENTS
F96937 96937u --- NO COMMENTS
F96938 96938u --- NO COMMENTS
F96939 96939u --- NO COMMENTS
F96940 96940u --- NO COMMENTS
F96941 96941u --- NO COMMENTS
F96942 96942u --- NO COMMENTS
F96943 96943u --- NO COMMENTS
F96968 96968u --- NO COMMENTS
F96969 96969u --- NO COMMENTS
F96970 96970u --- NO COMMENTS
F96971 96971u --- NO COMMENTS
F96972 96972u --- NO COMMENTS
F96973 96973u --- NO COMMENTS
F96974 96974u --- NO COMMENTS
F96975 96975u --- NO COMMENTS
F96976 96976u --- NO COMMENTS
F96977 96977u --- NO COMMENTS
F96978 96978u --- NO COMMENTS
F96979 96979u --- NO COMMENTS
F96980 96980u --- NO COMMENTS
F96981 96981u --- NO COMMENTS
F96982 96982u --- NO COMMENTS
F96983 96983u --- NO COMMENTS
F0969 969u --- NO COMMENTS
F0970 970u --- NO COMMENTS
F97104 97104u --- NO COMMENTS
F97105 97105u --- NO COMMENTS
F97106 97106u --- NO COMMENTS
F97107 97107u --- NO COMMENTS
F97108 97108u --- NO COMMENTS
F97109 97109u --- NO COMMENTS
F97110 97110u --- NO COMMENTS
F97111 97111u --- NO COMMENTS
F97120 97120u --- NO COMMENTS
F97121 97121u --- NO COMMENTS
F97122 97122u --- NO COMMENTS
F97123 97123u --- NO COMMENTS
F97124 97124u --- NO COMMENTS
F97125 97125u --- NO COMMENTS
F97126 97126u --- NO COMMENTS
F97127 97127u --- NO COMMENTS
F97128 97128u --- NO COMMENTS
F97129 97129u --- NO COMMENTS
F97130 97130u --- NO COMMENTS
F97131 97131u --- NO COMMENTS
F97132 97132u --- NO COMMENTS
F97133 97133u --- NO COMMENTS
F97134 97134u --- NO COMMENTS
F97135 97135u --- NO COMMENTS
F97136 97136u --- NO COMMENTS
F97137 97137u --- NO COMMENTS
F97138 97138u --- NO COMMENTS
F97139 97139u --- NO COMMENTS
F97140 97140u --- NO COMMENTS
F97141 97141u --- NO COMMENTS
F97142 97142u --- NO COMMENTS
F97143 97143u --- NO COMMENTS
F97144 97144u --- NO COMMENTS
F97145 97145u --- NO COMMENTS
F97146 97146u --- NO COMMENTS
F97147 97147u --- NO COMMENTS
F97148 97148u --- NO COMMENTS
F97149 97149u --- NO COMMENTS
F97150 97150u --- NO COMMENTS
F97151 97151u --- NO COMMENTS
F97152 97152u --- NO COMMENTS
F97153 97153u --- NO COMMENTS
F97154 97154u --- NO COMMENTS
F97155 97155u --- NO COMMENTS
F97156 97156u --- NO COMMENTS
F97157 97157u --- NO COMMENTS
F97158 97158u --- NO COMMENTS
F97159 97159u --- NO COMMENTS
F97184 97184u --- NO COMMENTS
F97185 97185u --- NO COMMENTS
F97186 97186u --- NO COMMENTS
F97187 97187u --- NO COMMENTS
F97188 97188u --- NO COMMENTS
F97189 97189u --- NO COMMENTS
F97190 97190u --- NO COMMENTS
F97191 97191u --- NO COMMENTS
F97192 97192u --- NO COMMENTS
F97193 97193u --- NO COMMENTS
F97194 97194u --- NO COMMENTS
F97195 97195u --- NO COMMENTS
F97196 97196u --- NO COMMENTS
F97197 97197u --- NO COMMENTS
F97198 97198u --- NO COMMENTS
F97199 97199u --- NO COMMENTS
F0971 971u --- NO COMMENTS
F0972 972u --- NO COMMENTS
F97320 97320u --- NO COMMENTS
F97321 97321u --- NO COMMENTS
F97322 97322u --- NO COMMENTS
F97323 97323u --- NO COMMENTS
F97324 97324u --- NO COMMENTS
F97325 97325u --- NO COMMENTS
F97326 97326u --- NO COMMENTS
F97327 97327u --- NO COMMENTS
F97336 97336u --- NO COMMENTS
F97337 97337u --- NO COMMENTS
F97338 97338u --- NO COMMENTS
F97339 97339u --- NO COMMENTS
F97340 97340u --- NO COMMENTS
F97341 97341u --- NO COMMENTS
F97342 97342u --- NO COMMENTS
F97343 97343u --- NO COMMENTS
F97344 97344u --- NO COMMENTS
F97345 97345u --- NO COMMENTS
F97346 97346u --- NO COMMENTS
F97347 97347u --- NO COMMENTS
F97348 97348u --- NO COMMENTS
F97349 97349u --- NO COMMENTS
F97350 97350u --- NO COMMENTS
F97351 97351u --- NO COMMENTS
F97352 97352u --- NO COMMENTS
F97353 97353u --- NO COMMENTS
F97354 97354u --- NO COMMENTS
F97355 97355u --- NO COMMENTS
F97356 97356u --- NO COMMENTS
F97357 97357u --- NO COMMENTS
F97358 97358u --- NO COMMENTS
F97359 97359u --- NO COMMENTS
F97360 97360u --- NO COMMENTS
F97361 97361u --- NO COMMENTS
F97362 97362u --- NO COMMENTS
F97363 97363u --- NO COMMENTS
F97364 97364u --- NO COMMENTS
F97365 97365u --- NO COMMENTS
F97366 97366u --- NO COMMENTS
F97367 97367u --- NO COMMENTS
F97368 97368u --- NO COMMENTS
F97369 97369u --- NO COMMENTS
F97370 97370u --- NO COMMENTS
F97371 97371u --- NO COMMENTS
F97372 97372u --- NO COMMENTS
F97373 97373u --- NO COMMENTS
F97374 97374u --- NO COMMENTS
F97375 97375u --- NO COMMENTS
F0973 973u --- NO COMMENTS
F97400 97400u --- NO COMMENTS
F97401 97401u --- NO COMMENTS
F97402 97402u --- NO COMMENTS
F97403 97403u --- NO COMMENTS
F97404 97404u --- NO COMMENTS
F97405 97405u --- NO COMMENTS
F97406 97406u --- NO COMMENTS
F97407 97407u --- NO COMMENTS
F97408 97408u --- NO COMMENTS
F97409 97409u --- NO COMMENTS
F97410 97410u --- NO COMMENTS
F97411 97411u --- NO COMMENTS
F97412 97412u --- NO COMMENTS
F97413 97413u --- NO COMMENTS
F97414 97414u --- NO COMMENTS
F97415 97415u --- NO COMMENTS
F0974 974u --- NO COMMENTS
F97536 97536u --- NO COMMENTS
F97537 97537u --- NO COMMENTS
F97538 97538u --- NO COMMENTS
F97539 97539u --- NO COMMENTS
F97540 97540u --- NO COMMENTS
F97541 97541u --- NO COMMENTS
F97542 97542u --- NO COMMENTS
F97543 97543u --- NO COMMENTS
F97552 97552u --- NO COMMENTS
F97553 97553u --- NO COMMENTS
F97554 97554u --- NO COMMENTS
F97555 97555u --- NO COMMENTS
F97556 97556u --- NO COMMENTS
F97557 97557u --- NO COMMENTS
F97558 97558u --- NO COMMENTS
F97559 97559u --- NO COMMENTS
F97560 97560u --- NO COMMENTS
F97561 97561u --- NO COMMENTS
F97562 97562u --- NO COMMENTS
F97563 97563u --- NO COMMENTS
F97564 97564u --- NO COMMENTS
F97565 97565u --- NO COMMENTS
F97566 97566u --- NO COMMENTS
F97567 97567u --- NO COMMENTS
F97568 97568u --- NO COMMENTS
F97569 97569u --- NO COMMENTS
F97570 97570u --- NO COMMENTS
F97571 97571u --- NO COMMENTS
F97572 97572u --- NO COMMENTS
F97573 97573u --- NO COMMENTS
F97574 97574u --- NO COMMENTS
F97575 97575u --- NO COMMENTS
F97576 97576u --- NO COMMENTS
F97577 97577u --- NO COMMENTS
F97578 97578u --- NO COMMENTS
F97579 97579u --- NO COMMENTS
F97580 97580u --- NO COMMENTS
F97581 97581u --- NO COMMENTS
F97582 97582u --- NO COMMENTS
F97583 97583u --- NO COMMENTS
F97584 97584u --- NO COMMENTS
F97585 97585u --- NO COMMENTS
F97586 97586u --- NO COMMENTS
F97587 97587u --- NO COMMENTS
F97588 97588u --- NO COMMENTS
F97589 97589u --- NO COMMENTS
F97590 97590u --- NO COMMENTS
F97591 97591u --- NO COMMENTS
F0975 975u --- NO COMMENTS
F97616 97616u --- NO COMMENTS
F97617 97617u --- NO COMMENTS
F97618 97618u --- NO COMMENTS
F97619 97619u --- NO COMMENTS
F97620 97620u --- NO COMMENTS
F97621 97621u --- NO COMMENTS
F97622 97622u --- NO COMMENTS
F97623 97623u --- NO COMMENTS
F97624 97624u --- NO COMMENTS
F97625 97625u --- NO COMMENTS
F97626 97626u --- NO COMMENTS
F97627 97627u --- NO COMMENTS
F97628 97628u --- NO COMMENTS
F97629 97629u --- NO COMMENTS
F97630 97630u --- NO COMMENTS
F97631 97631u --- NO COMMENTS
F0976 976u --- NO COMMENTS
F97752 97752u --- NO COMMENTS
F97753 97753u --- NO COMMENTS
F97754 97754u --- NO COMMENTS
F97755 97755u --- NO COMMENTS
F97756 97756u --- NO COMMENTS
F97757 97757u --- NO COMMENTS
F97758 97758u --- NO COMMENTS
F97759 97759u --- NO COMMENTS
F97768 97768u --- NO COMMENTS
F97769 97769u --- NO COMMENTS
F97770 97770u --- NO COMMENTS
F97771 97771u --- NO COMMENTS
F97772 97772u --- NO COMMENTS
F97773 97773u --- NO COMMENTS
F97774 97774u --- NO COMMENTS
F97775 97775u --- NO COMMENTS
F97776 97776u --- NO COMMENTS
F97777 97777u --- NO COMMENTS
F97778 97778u --- NO COMMENTS
F97779 97779u --- NO COMMENTS
F97780 97780u --- NO COMMENTS
F97781 97781u --- NO COMMENTS
F97782 97782u --- NO COMMENTS
F97783 97783u --- NO COMMENTS
F97784 97784u --- NO COMMENTS
F97785 97785u --- NO COMMENTS
F97786 97786u --- NO COMMENTS
F97787 97787u --- NO COMMENTS
F97788 97788u --- NO COMMENTS
F97789 97789u --- NO COMMENTS
F97790 97790u --- NO COMMENTS
F97791 97791u --- NO COMMENTS
F97792 97792u --- NO COMMENTS
F97793 97793u --- NO COMMENTS
F97794 97794u --- NO COMMENTS
F97795 97795u --- NO COMMENTS
F97796 97796u --- NO COMMENTS
F97797 97797u --- NO COMMENTS
F97798 97798u --- NO COMMENTS
F97799 97799u --- NO COMMENTS
F0977 977u --- NO COMMENTS
F97800 97800u --- NO COMMENTS
F97801 97801u --- NO COMMENTS
F97802 97802u --- NO COMMENTS
F97803 97803u --- NO COMMENTS
F97804 97804u --- NO COMMENTS
F97805 97805u --- NO COMMENTS
F97806 97806u --- NO COMMENTS
F97807 97807u --- NO COMMENTS
F97832 97832u --- NO COMMENTS
F97833 97833u --- NO COMMENTS
F97834 97834u --- NO COMMENTS
F97835 97835u --- NO COMMENTS
F97836 97836u --- NO COMMENTS
F97837 97837u --- NO COMMENTS
F97838 97838u --- NO COMMENTS
F97839 97839u --- NO COMMENTS
F97840 97840u --- NO COMMENTS
F97841 97841u --- NO COMMENTS
F97842 97842u --- NO COMMENTS
F97843 97843u --- NO COMMENTS
F97844 97844u --- NO COMMENTS
F97845 97845u --- NO COMMENTS
F97846 97846u --- NO COMMENTS
F97847 97847u --- NO COMMENTS
F0978 978u --- NO COMMENTS
F97968 97968u --- NO COMMENTS
F97969 97969u --- NO COMMENTS
F97970 97970u --- NO COMMENTS
F97971 97971u --- NO COMMENTS
F97972 97972u --- NO COMMENTS
F97973 97973u --- NO COMMENTS
F97974 97974u --- NO COMMENTS
F97975 97975u --- NO COMMENTS
F97976 97976u --- NO COMMENTS
F97977 97977u --- NO COMMENTS
F97978 97978u --- NO COMMENTS
F97979 97979u --- NO COMMENTS
F97980 97980u --- NO COMMENTS
F97981 97981u --- NO COMMENTS
F97982 97982u --- NO COMMENTS
F97983 97983u --- NO COMMENTS
F97984 97984u --- NO COMMENTS
F97985 97985u --- NO COMMENTS
F97986 97986u --- NO COMMENTS
F97987 97987u --- NO COMMENTS
F97988 97988u --- NO COMMENTS
F97989 97989u --- NO COMMENTS
F97990 97990u --- NO COMMENTS
F97991 97991u --- NO COMMENTS
F97992 97992u --- NO COMMENTS
F97993 97993u --- NO COMMENTS
F97994 97994u --- NO COMMENTS
F97995 97995u --- NO COMMENTS
F97996 97996u --- NO COMMENTS
F97997 97997u --- NO COMMENTS
F97998 97998u --- NO COMMENTS
F97999 97999u --- NO COMMENTS
F0979 979u --- NO COMMENTS
F98032 98032u --- NO COMMENTS
F98033 98033u --- NO COMMENTS
F98034 98034u --- NO COMMENTS
F98035 98035u --- NO COMMENTS
F98036 98036u --- NO COMMENTS
F98037 98037u --- NO COMMENTS
F98038 98038u --- NO COMMENTS
F98039 98039u --- NO COMMENTS
F0980 980u --- NO COMMENTS
F98136 98136u --- NO COMMENTS
F98137 98137u --- NO COMMENTS
F98138 98138u --- NO COMMENTS
F98139 98139u --- NO COMMENTS
F98140 98140u --- NO COMMENTS
F98141 98141u --- NO COMMENTS
F98142 98142u --- NO COMMENTS
F98143 98143u --- NO COMMENTS
F98152 98152u --- NO COMMENTS
F98153 98153u --- NO COMMENTS
F98154 98154u --- NO COMMENTS
F98155 98155u --- NO COMMENTS
F98156 98156u --- NO COMMENTS
F98157 98157u --- NO COMMENTS
F98158 98158u --- NO COMMENTS
F98159 98159u --- NO COMMENTS
F98160 98160u --- NO COMMENTS
F98161 98161u --- NO COMMENTS
F98162 98162u --- NO COMMENTS
F98163 98163u --- NO COMMENTS
F98164 98164u --- NO COMMENTS
F98165 98165u --- NO COMMENTS
F98166 98166u --- NO COMMENTS
F98167 98167u --- NO COMMENTS
F98168 98168u --- NO COMMENTS
F98169 98169u --- NO COMMENTS
F98170 98170u --- NO COMMENTS
F98171 98171u --- NO COMMENTS
F98172 98172u --- NO COMMENTS
F98173 98173u --- NO COMMENTS
F98174 98174u --- NO COMMENTS
F98175 98175u --- NO COMMENTS
F98176 98176u --- NO COMMENTS
F98177 98177u --- NO COMMENTS
F98178 98178u --- NO COMMENTS
F98179 98179u --- NO COMMENTS
F98180 98180u --- NO COMMENTS
F98181 98181u --- NO COMMENTS
F98182 98182u --- NO COMMENTS
F98183 98183u --- NO COMMENTS
F98184 98184u --- NO COMMENTS
F98185 98185u --- NO COMMENTS
F98186 98186u --- NO COMMENTS
F98187 98187u --- NO COMMENTS
F98188 98188u --- NO COMMENTS
F98189 98189u --- NO COMMENTS
F98190 98190u --- NO COMMENTS
F98191 98191u --- NO COMMENTS
F0981 981u --- NO COMMENTS
F98216 98216u --- NO COMMENTS
F98217 98217u --- NO COMMENTS
F98218 98218u --- NO COMMENTS
F98219 98219u --- NO COMMENTS
F98220 98220u --- NO COMMENTS
F98221 98221u --- NO COMMENTS
F98222 98222u --- NO COMMENTS
F98223 98223u --- NO COMMENTS
F98224 98224u --- NO COMMENTS
F98225 98225u --- NO COMMENTS
F98226 98226u --- NO COMMENTS
F98227 98227u --- NO COMMENTS
F98228 98228u --- NO COMMENTS
F98229 98229u --- NO COMMENTS
F98230 98230u --- NO COMMENTS
F98231 98231u --- NO COMMENTS
F0982 982u --- NO COMMENTS
F98352 98352u --- NO COMMENTS
F98353 98353u --- NO COMMENTS
F98354 98354u --- NO COMMENTS
F98355 98355u --- NO COMMENTS
F98356 98356u --- NO COMMENTS
F98357 98357u --- NO COMMENTS
F98358 98358u --- NO COMMENTS
F98359 98359u --- NO COMMENTS
F98360 98360u --- NO COMMENTS
F98361 98361u --- NO COMMENTS
F98362 98362u --- NO COMMENTS
F98363 98363u --- NO COMMENTS
F98364 98364u --- NO COMMENTS
F98365 98365u --- NO COMMENTS
F98366 98366u --- NO COMMENTS
F98367 98367u --- NO COMMENTS
F98368 98368u --- NO COMMENTS
F98369 98369u --- NO COMMENTS
F98370 98370u --- NO COMMENTS
F98371 98371u --- NO COMMENTS
F98372 98372u --- NO COMMENTS
F98373 98373u --- NO COMMENTS
F98374 98374u --- NO COMMENTS
F98375 98375u --- NO COMMENTS
F98376 98376u --- NO COMMENTS
F98377 98377u --- NO COMMENTS
F98378 98378u --- NO COMMENTS
F98379 98379u --- NO COMMENTS
F98380 98380u --- NO COMMENTS
F98381 98381u --- NO COMMENTS
F98382 98382u --- NO COMMENTS
F98383 98383u --- NO COMMENTS
F0983 983u --- NO COMMENTS
F98416 98416u --- NO COMMENTS
F98417 98417u --- NO COMMENTS
F98418 98418u --- NO COMMENTS
F98419 98419u --- NO COMMENTS
F98420 98420u --- NO COMMENTS
F98421 98421u --- NO COMMENTS
F98422 98422u --- NO COMMENTS
F98423 98423u --- NO COMMENTS
F0984 984u --- NO COMMENTS
F98520 98520u --- NO COMMENTS
F98521 98521u --- NO COMMENTS
F98522 98522u --- NO COMMENTS
F98523 98523u --- NO COMMENTS
F98524 98524u --- NO COMMENTS
F98525 98525u --- NO COMMENTS
F98526 98526u --- NO COMMENTS
F98527 98527u --- NO COMMENTS
F98528 98528u --- NO COMMENTS
F98529 98529u --- NO COMMENTS
F98530 98530u --- NO COMMENTS
F98531 98531u --- NO COMMENTS
F98532 98532u --- NO COMMENTS
F98533 98533u --- NO COMMENTS
F98534 98534u --- NO COMMENTS
F98535 98535u --- NO COMMENTS
F98536 98536u --- NO COMMENTS
F98537 98537u --- NO COMMENTS
F98538 98538u --- NO COMMENTS
F98539 98539u --- NO COMMENTS
F98540 98540u --- NO COMMENTS
F98541 98541u --- NO COMMENTS
F98542 98542u --- NO COMMENTS
F98543 98543u --- NO COMMENTS
F98544 98544u --- NO COMMENTS
F98545 98545u --- NO COMMENTS
F98546 98546u --- NO COMMENTS
F98547 98547u --- NO COMMENTS
F98548 98548u --- NO COMMENTS
F98549 98549u --- NO COMMENTS
F98550 98550u --- NO COMMENTS
F98551 98551u --- NO COMMENTS
F98584 98584u --- NO COMMENTS
F98585 98585u --- NO COMMENTS
F98586 98586u --- NO COMMENTS
F98587 98587u --- NO COMMENTS
F98588 98588u --- NO COMMENTS
F98589 98589u --- NO COMMENTS
F98590 98590u --- NO COMMENTS
F98591 98591u --- NO COMMENTS
F0985 985u --- NO COMMENTS
F98688 98688u --- NO COMMENTS
F98689 98689u --- NO COMMENTS
F98690 98690u --- NO COMMENTS
F98691 98691u --- NO COMMENTS
F98692 98692u --- NO COMMENTS
F98693 98693u --- NO COMMENTS
F98694 98694u --- NO COMMENTS
F98695 98695u --- NO COMMENTS
F98696 98696u --- NO COMMENTS
F98697 98697u --- NO COMMENTS
F98698 98698u --- NO COMMENTS
F98699 98699u --- NO COMMENTS
F0986 986u --- NO COMMENTS
F98700 98700u --- NO COMMENTS
F98701 98701u --- NO COMMENTS
F98702 98702u --- NO COMMENTS
F98703 98703u --- NO COMMENTS
F98704 98704u --- NO COMMENTS
F98705 98705u --- NO COMMENTS
F98706 98706u --- NO COMMENTS
F98707 98707u --- NO COMMENTS
F98708 98708u --- NO COMMENTS
F98709 98709u --- NO COMMENTS
F98710 98710u --- NO COMMENTS
F98711 98711u --- NO COMMENTS
F98712 98712u --- NO COMMENTS
F98713 98713u --- NO COMMENTS
F98714 98714u --- NO COMMENTS
F98715 98715u --- NO COMMENTS
F98716 98716u --- NO COMMENTS
F98717 98717u --- NO COMMENTS
F98718 98718u --- NO COMMENTS
F98719 98719u --- NO COMMENTS
F98752 98752u --- NO COMMENTS
F98753 98753u --- NO COMMENTS
F98754 98754u --- NO COMMENTS
F98755 98755u --- NO COMMENTS
F98756 98756u --- NO COMMENTS
F98757 98757u --- NO COMMENTS
F98758 98758u --- NO COMMENTS
F98759 98759u --- NO COMMENTS
F0987 987u --- NO COMMENTS
F98856 98856u --- NO COMMENTS
F98857 98857u --- NO COMMENTS
F98858 98858u --- NO COMMENTS
F98859 98859u --- NO COMMENTS
F98860 98860u --- NO COMMENTS
F98861 98861u --- NO COMMENTS
F98862 98862u --- NO COMMENTS
F98863 98863u --- NO COMMENTS
F98864 98864u --- NO COMMENTS
F98865 98865u --- NO COMMENTS
F98866 98866u --- NO COMMENTS
F98867 98867u --- NO COMMENTS
F98868 98868u --- NO COMMENTS
F98869 98869u --- NO COMMENTS
F98870 98870u --- NO COMMENTS
F98871 98871u --- NO COMMENTS
F98872 98872u --- NO COMMENTS
F98873 98873u --- NO COMMENTS
F98874 98874u --- NO COMMENTS
F98875 98875u --- NO COMMENTS
F98876 98876u --- NO COMMENTS
F98877 98877u --- NO COMMENTS
F98878 98878u --- NO COMMENTS
F98879 98879u --- NO COMMENTS
F98880 98880u --- NO COMMENTS
F98881 98881u --- NO COMMENTS
F98882 98882u --- NO COMMENTS
F98883 98883u --- NO COMMENTS
F98884 98884u --- NO COMMENTS
F98885 98885u --- NO COMMENTS
F98886 98886u --- NO COMMENTS
F98887 98887u --- NO COMMENTS
F0988 988u --- NO COMMENTS
F98920 98920u --- NO COMMENTS
F98921 98921u --- NO COMMENTS
F98922 98922u --- NO COMMENTS
F98923 98923u --- NO COMMENTS
F98924 98924u --- NO COMMENTS
F98925 98925u --- NO COMMENTS
F98926 98926u --- NO COMMENTS
F98927 98927u --- NO COMMENTS
F0989 989u --- NO COMMENTS
F0098 98u --- NO COMMENTS
F99024 99024u --- NO COMMENTS
F99025 99025u --- NO COMMENTS
F99026 99026u --- NO COMMENTS
F99027 99027u --- NO COMMENTS
F99028 99028u --- NO COMMENTS
F99029 99029u --- NO COMMENTS
F99030 99030u --- NO COMMENTS
F99031 99031u --- NO COMMENTS
F99032 99032u --- NO COMMENTS
F99033 99033u --- NO COMMENTS
F99034 99034u --- NO COMMENTS
F99035 99035u --- NO COMMENTS
F99036 99036u --- NO COMMENTS
F99037 99037u --- NO COMMENTS
F99038 99038u --- NO COMMENTS
F99039 99039u --- NO COMMENTS
F99040 99040u --- NO COMMENTS
F99041 99041u --- NO COMMENTS
F99042 99042u --- NO COMMENTS
F99043 99043u --- NO COMMENTS
F99044 99044u --- NO COMMENTS
F99045 99045u --- NO COMMENTS
F99046 99046u --- NO COMMENTS
F99047 99047u --- NO COMMENTS
F99048 99048u --- NO COMMENTS
F99049 99049u --- NO COMMENTS
F99050 99050u --- NO COMMENTS
F99051 99051u --- NO COMMENTS
F99052 99052u --- NO COMMENTS
F99053 99053u --- NO COMMENTS
F99054 99054u --- NO COMMENTS
F99055 99055u --- NO COMMENTS
F99088 99088u --- NO COMMENTS
F99089 99089u --- NO COMMENTS
F99090 99090u --- NO COMMENTS
F99091 99091u --- NO COMMENTS
F99092 99092u --- NO COMMENTS
F99093 99093u --- NO COMMENTS
F99094 99094u --- NO COMMENTS
F99095 99095u --- NO COMMENTS
F0990 990u --- NO COMMENTS
F99192 99192u --- NO COMMENTS
F99193 99193u --- NO COMMENTS
F99194 99194u --- NO COMMENTS
F99195 99195u --- NO COMMENTS
F99196 99196u --- NO COMMENTS
F99197 99197u --- NO COMMENTS
F99198 99198u --- NO COMMENTS
F99199 99199u --- NO COMMENTS
F0991 991u --- NO COMMENTS
F99208 99208u --- NO COMMENTS
F99209 99209u --- NO COMMENTS
F99210 99210u --- NO COMMENTS
F99211 99211u --- NO COMMENTS
F99212 99212u --- NO COMMENTS
F99213 99213u --- NO COMMENTS
F99214 99214u --- NO COMMENTS
F99215 99215u --- NO COMMENTS
F99216 99216u --- NO COMMENTS
F99217 99217u --- NO COMMENTS
F99218 99218u --- NO COMMENTS
F99219 99219u --- NO COMMENTS
F99220 99220u --- NO COMMENTS
F99221 99221u --- NO COMMENTS
F99222 99222u --- NO COMMENTS
F99223 99223u --- NO COMMENTS
F99224 99224u --- NO COMMENTS
F99225 99225u --- NO COMMENTS
F99226 99226u --- NO COMMENTS
F99227 99227u --- NO COMMENTS
F99228 99228u --- NO COMMENTS
F99229 99229u --- NO COMMENTS
F99230 99230u --- NO COMMENTS
F99231 99231u --- NO COMMENTS
F99232 99232u --- NO COMMENTS
F99233 99233u --- NO COMMENTS
F99234 99234u --- NO COMMENTS
F99235 99235u --- NO COMMENTS
F99236 99236u --- NO COMMENTS
F99237 99237u --- NO COMMENTS
F99238 99238u --- NO COMMENTS
F99239 99239u --- NO COMMENTS
F99240 99240u --- NO COMMENTS
F99241 99241u --- NO COMMENTS
F99242 99242u --- NO COMMENTS
F99243 99243u --- NO COMMENTS
F99244 99244u --- NO COMMENTS
F99245 99245u --- NO COMMENTS
F99246 99246u --- NO COMMENTS
F99247 99247u --- NO COMMENTS
F99272 99272u --- NO COMMENTS
F99273 99273u --- NO COMMENTS
F99274 99274u --- NO COMMENTS
F99275 99275u --- NO COMMENTS
F99276 99276u --- NO COMMENTS
F99277 99277u --- NO COMMENTS
F99278 99278u --- NO COMMENTS
F99279 99279u --- NO COMMENTS
F99280 99280u --- NO COMMENTS
F99281 99281u --- NO COMMENTS
F99282 99282u --- NO COMMENTS
F99283 99283u --- NO COMMENTS
F99284 99284u --- NO COMMENTS
F99285 99285u --- NO COMMENTS
F99286 99286u --- NO COMMENTS
F99287 99287u --- NO COMMENTS
F0992 992u --- NO COMMENTS
F0993 993u --- NO COMMENTS
F99408 99408u --- NO COMMENTS
F99409 99409u --- NO COMMENTS
F99410 99410u --- NO COMMENTS
F99411 99411u --- NO COMMENTS
F99412 99412u --- NO COMMENTS
F99413 99413u --- NO COMMENTS
F99414 99414u --- NO COMMENTS
F99415 99415u --- NO COMMENTS
F99424 99424u --- NO COMMENTS
F99425 99425u --- NO COMMENTS
F99426 99426u --- NO COMMENTS
F99427 99427u --- NO COMMENTS
F99428 99428u --- NO COMMENTS
F99429 99429u --- NO COMMENTS
F99430 99430u --- NO COMMENTS
F99431 99431u --- NO COMMENTS
F99432 99432u --- NO COMMENTS
F99433 99433u --- NO COMMENTS
F99434 99434u --- NO COMMENTS
F99435 99435u --- NO COMMENTS
F99436 99436u --- NO COMMENTS
F99437 99437u --- NO COMMENTS
F99438 99438u --- NO COMMENTS
F99439 99439u --- NO COMMENTS
F99440 99440u --- NO COMMENTS
F99441 99441u --- NO COMMENTS
F99442 99442u --- NO COMMENTS
F99443 99443u --- NO COMMENTS
F99444 99444u --- NO COMMENTS
F99445 99445u --- NO COMMENTS
F99446 99446u --- NO COMMENTS
F99447 99447u --- NO COMMENTS
F99448 99448u --- NO COMMENTS
F99449 99449u --- NO COMMENTS
F99450 99450u --- NO COMMENTS
F99451 99451u --- NO COMMENTS
F99452 99452u --- NO COMMENTS
F99453 99453u --- NO COMMENTS
F99454 99454u --- NO COMMENTS
F99455 99455u --- NO COMMENTS
F99456 99456u --- NO COMMENTS
F99457 99457u --- NO COMMENTS
F99458 99458u --- NO COMMENTS
F99459 99459u --- NO COMMENTS
F99460 99460u --- NO COMMENTS
F99461 99461u --- NO COMMENTS
F99462 99462u --- NO COMMENTS
F99463 99463u --- NO COMMENTS
F99488 99488u --- NO COMMENTS
F99489 99489u --- NO COMMENTS
F99490 99490u --- NO COMMENTS
F99491 99491u --- NO COMMENTS
F99492 99492u --- NO COMMENTS
F99493 99493u --- NO COMMENTS
F99494 99494u --- NO COMMENTS
F99495 99495u --- NO COMMENTS
F99496 99496u --- NO COMMENTS
F99497 99497u --- NO COMMENTS
F99498 99498u --- NO COMMENTS
F99499 99499u --- NO COMMENTS
F0994 994u --- NO COMMENTS
F99500 99500u --- NO COMMENTS
F99501 99501u --- NO COMMENTS
F99502 99502u --- NO COMMENTS
F99503 99503u --- NO COMMENTS
F0995 995u --- NO COMMENTS
F99624 99624u --- NO COMMENTS
F99625 99625u --- NO COMMENTS
F99626 99626u --- NO COMMENTS
F99627 99627u --- NO COMMENTS
F99628 99628u --- NO COMMENTS
F99629 99629u --- NO COMMENTS
F99630 99630u --- NO COMMENTS
F99631 99631u --- NO COMMENTS
F99632 99632u --- NO COMMENTS
F99633 99633u --- NO COMMENTS
F99634 99634u --- NO COMMENTS
F99635 99635u --- NO COMMENTS
F99636 99636u --- NO COMMENTS
F99637 99637u --- NO COMMENTS
F99638 99638u --- NO COMMENTS
F99639 99639u --- NO COMMENTS
F99640 99640u --- NO COMMENTS
F99641 99641u --- NO COMMENTS
F99642 99642u --- NO COMMENTS
F99643 99643u --- NO COMMENTS
F99644 99644u --- NO COMMENTS
F99645 99645u --- NO COMMENTS
F99646 99646u --- NO COMMENTS
F99647 99647u --- NO COMMENTS
F99648 99648u --- NO COMMENTS
F99649 99649u --- NO COMMENTS
F99650 99650u --- NO COMMENTS
F99651 99651u --- NO COMMENTS
F99652 99652u --- NO COMMENTS
F99653 99653u --- NO COMMENTS
F99654 99654u --- NO COMMENTS
F99655 99655u --- NO COMMENTS
F99688 99688u --- NO COMMENTS
F99689 99689u --- NO COMMENTS
F99690 99690u --- NO COMMENTS
F99691 99691u --- NO COMMENTS
F99692 99692u --- NO COMMENTS
F99693 99693u --- NO COMMENTS
F99694 99694u --- NO COMMENTS
F99695 99695u --- NO COMMENTS
F0996 996u --- NO COMMENTS
F99792 99792u --- NO COMMENTS
F99793 99793u --- NO COMMENTS
F99794 99794u --- NO COMMENTS
F99795 99795u --- NO COMMENTS
F99796 99796u --- NO COMMENTS
F99797 99797u --- NO COMMENTS
F99798 99798u --- NO COMMENTS
F99799 99799u --- NO COMMENTS
F0997 997u --- NO COMMENTS
F99808 99808u --- NO COMMENTS
F99809 99809u --- NO COMMENTS
F99810 99810u --- NO COMMENTS
F99811 99811u --- NO COMMENTS
F99812 99812u --- NO COMMENTS
F99813 99813u --- NO COMMENTS
F99814 99814u --- NO COMMENTS
F99815 99815u --- NO COMMENTS
F99816 99816u --- NO COMMENTS
F99817 99817u --- NO COMMENTS
F99818 99818u --- NO COMMENTS
F99819 99819u --- NO COMMENTS
F99820 99820u --- NO COMMENTS
F99821 99821u --- NO COMMENTS
F99822 99822u --- NO COMMENTS
F99823 99823u --- NO COMMENTS
F99824 99824u --- NO COMMENTS
F99825 99825u --- NO COMMENTS
F99826 99826u --- NO COMMENTS
F99827 99827u --- NO COMMENTS
F99828 99828u --- NO COMMENTS
F99829 99829u --- NO COMMENTS
F99830 99830u --- NO COMMENTS
F99831 99831u --- NO COMMENTS
F99832 99832u --- NO COMMENTS
F99833 99833u --- NO COMMENTS
F99834 99834u --- NO COMMENTS
F99835 99835u --- NO COMMENTS
F99836 99836u --- NO COMMENTS
F99837 99837u --- NO COMMENTS
F99838 99838u --- NO COMMENTS
F99839 99839u --- NO COMMENTS
F99840 99840u --- NO COMMENTS
F99841 99841u --- NO COMMENTS
F99842 99842u --- NO COMMENTS
F99843 99843u --- NO COMMENTS
F99844 99844u --- NO COMMENTS
F99845 99845u --- NO COMMENTS
F99846 99846u --- NO COMMENTS
F99847 99847u --- NO COMMENTS
F99872 99872u --- NO COMMENTS
F99873 99873u --- NO COMMENTS
F99874 99874u --- NO COMMENTS
F99875 99875u --- NO COMMENTS
F99876 99876u --- NO COMMENTS
F99877 99877u --- NO COMMENTS
F99878 99878u --- NO COMMENTS
F99879 99879u --- NO COMMENTS
F99880 99880u --- NO COMMENTS
F99881 99881u --- NO COMMENTS
F99882 99882u --- NO COMMENTS
F99883 99883u --- NO COMMENTS
F99884 99884u --- NO COMMENTS
F99885 99885u --- NO COMMENTS
F99886 99886u --- NO COMMENTS
F99887 99887u --- NO COMMENTS
F0998 998u --- NO COMMENTS
F999426 999426u --- NO COMMENTS
F999427 999427u --- NO COMMENTS
F999428 999428u --- NO COMMENTS
F999429 999429u --- NO COMMENTS
F999430 999430u --- NO COMMENTS
F999431 999431u --- NO COMMENTS
F999432 999432u --- NO COMMENTS
F999433 999433u --- NO COMMENTS
F999434 999434u --- NO COMMENTS
F999435 999435u --- NO COMMENTS
F999436 999436u --- NO COMMENTS
F999437 999437u --- NO COMMENTS
F999438 999438u --- NO COMMENTS
F999439 999439u --- NO COMMENTS
F999440 999440u --- NO COMMENTS
F999441 999441u --- NO COMMENTS
F999442 999442u --- NO COMMENTS
F999443 999443u --- NO COMMENTS
F999448 999448u --- NO COMMENTS
F999449 999449u --- NO COMMENTS
F999450 999450u --- NO COMMENTS
F999452 999452u --- NO COMMENTS
F999454 999454u --- NO COMMENTS
F999458 999458u --- NO COMMENTS
F999459 999459u --- NO COMMENTS
F999461 999461u --- NO COMMENTS
F999462 999462u --- NO COMMENTS
F999469 999469u --- NO COMMENTS
F999478 999478u --- NO COMMENTS
F999483 999483u --- NO COMMENTS
F999490 999490u --- NO COMMENTS
F999492 999492u --- NO COMMENTS
F999493 999493u --- NO COMMENTS
F999494 999494u --- NO COMMENTS
F999495 999495u --- NO COMMENTS
F999497 999497u --- NO COMMENTS
F999498 999498u --- NO COMMENTS
F999502 999502u --- NO COMMENTS
F999531 999531u --- NO COMMENTS
F999532 999532u --- NO COMMENTS
F999563 999563u --- NO COMMENTS
F999564 999564u --- NO COMMENTS
F999565 999565u --- NO COMMENTS
F999566 999566u --- NO COMMENTS
F999567 999567u --- NO COMMENTS
F999568 999568u --- NO COMMENTS
F999569 999569u --- NO COMMENTS
F999570 999570u --- NO COMMENTS
F999575 999575u --- NO COMMENTS
F999576 999576u --- NO COMMENTS
F999577 999577u --- NO COMMENTS
F999581 999581u --- NO COMMENTS
F999583 999583u --- NO COMMENTS
F999585 999585u --- NO COMMENTS
F999587 999587u --- NO COMMENTS
F999595 999595u --- NO COMMENTS
F999602 999602u --- NO COMMENTS
F999605 999605u --- NO COMMENTS
F999607 999607u --- NO COMMENTS
F999608 999608u --- NO COMMENTS
F999611 999611u --- NO COMMENTS
F999613 999613u --- NO COMMENTS
F999636 999636u --- NO COMMENTS
F999646 999646u --- NO COMMENTS
F999647 999647u --- NO COMMENTS
F999648 999648u --- NO COMMENTS
F999649 999649u --- NO COMMENTS
F999650 999650u --- NO COMMENTS
F999651 999651u --- NO COMMENTS
F999652 999652u --- NO COMMENTS
F999653 999653u --- NO COMMENTS
F999654 999654u --- NO COMMENTS
F999697 999697u --- NO COMMENTS
F999698 999698u --- NO COMMENTS
F999699 999699u --- NO COMMENTS
F999700 999700u --- NO COMMENTS
F999701 999701u --- NO COMMENTS
F999702 999702u --- NO COMMENTS
F999703 999703u --- NO COMMENTS
F999781 999781u --- NO COMMENTS
F999782 999782u --- NO COMMENTS
F999783 999783u --- NO COMMENTS
F999813 999813u --- NO COMMENTS
F999831 999831u --- NO COMMENTS
F999832 999832u --- NO COMMENTS
F999833 999833u --- NO COMMENTS
F999853 999853u --- NO COMMENTS
F999854 999854u --- NO COMMENTS
F999855 999855u --- NO COMMENTS
F999856 999856u --- NO COMMENTS
F999857 999857u --- NO COMMENTS
F999858 999858u --- NO COMMENTS
F999859 999859u --- NO COMMENTS
F999860 999860u --- NO COMMENTS
F999871 999871u --- NO COMMENTS
F999872 999872u --- NO COMMENTS
F999880 999880u --- NO COMMENTS
F999882 999882u --- NO COMMENTS
F999883 999883u --- NO COMMENTS
F999884 999884u --- NO COMMENTS
F999885 999885u --- NO COMMENTS
F999886 999886u --- NO COMMENTS
F999887 999887u --- NO COMMENTS
F999888 999888u --- NO COMMENTS
F999889 999889u --- NO COMMENTS
F999890 999890u --- NO COMMENTS
F999941 999941u --- NO COMMENTS
F999971 999971u --- NO COMMENTS
F999972 999972u --- NO COMMENTS
F999973 999973u --- NO COMMENTS
F999974 999974u --- NO COMMENTS
F999975 999975u --- NO COMMENTS
F999976 999976u --- NO COMMENTS
F999977 999977u --- NO COMMENTS
F999978 999978u --- NO COMMENTS
F999980 999980u --- NO COMMENTS
F999981 999981u --- NO COMMENTS
F999982 999982u --- NO COMMENTS
F0999 999u --- NO COMMENTS
DEFAULT generic(0u) any NO COMMENTS





dn

Type: reference:BinRef

Units: null
Encrypted: false
Access: implicit
Category: TopLevelDn
    Comments:
A tag or metadata is a non-hierarchical keyword or term assigned to the fabric module.



extMngdBy

Type: mo:ExtMngdByType
Primitive Type: scalar:Bitmask32

Units: null
Encrypted: false
Access: implicit
Category: TopLevelRegular
    Comments:
NO COMMENTS
Constants
undefined 0u undefined NO COMMENTS
msc 1u msc NO COMMENTS
DEFAULT undefined(0u) undefined NO COMMENTS





lcOwn

Type: mo:Owner
Primitive Type: scalar:Enum8

Units: null
Encrypted: false
Access: implicit
Category: TopLevelRegular
    Comments:
A value that indicates how this object was created. For internal use only.
Constants
local 0 Local NO COMMENTS
policy 1 Policy NO COMMENTS
replica 2 Replica NO COMMENTS
resolveOnBehalf 3 ResolvedOnBehalf NO COMMENTS
implicit 4 Implicit NO COMMENTS
DEFAULT local(0) Local NO COMMENTS





modTs

Type: mo:TStamp
Primitive Type: scalar:Date

Units: null
Encrypted: false
Access: implicit
Category: TopLevelRegular
    Comments:
The time when this object was last modified.
Constants
never 0ull never NO COMMENTS
DEFAULT never(0ull) never NO COMMENTS





name

Type: naming:Name
Primitive Type: string:Basic

Overrides:naming:NamedObject:name
Units: null Encrypted: false Access: admin Category: TopLevelRegular Property Validators: Range: min: "0" max: "64" Allowed Chars: Regex: [a-zA-Z0-9_.:-]+
    Comments:
null



nameAlias

Type: naming:NameAlias
Primitive Type: string:Basic

Units: null
Encrypted: false
Access: admin
Category: TopLevelRegular
Property Validators:
    Range:  min: "0"  max: "63"
        Allowed Chars:
            Regex: [a-zA-Z0-9_.-]+
    Comments:
NO COMMENTS



rn

Type: reference:BinRN

Units: null
Encrypted: false
Access: implicit
Category: TopLevelRn
    Comments:
Identifies an object from its siblings within the context of its parent object. The distinguished name contains a sequence of relative names.



status

Type: mo:ModificationStatus
Primitive Type: scalar:Bitmask32

Units: null
Encrypted: false
Access: implicit
Category: TopLevelStatus
    Comments:
The upgrade status. This property is for internal use only.
Constants
created 2u created In a setter method: specifies that an object should be created. An error is returned if the object already exists.
In the return value of a setter method: indicates that an object has been created.
modified 4u modified In a setter method: specifies that an object should be modified
In the return value of a setter method: indicates that an object has been modified.
deleted 8u deleted In a setter method: specifies that an object should be deleted.
In the return value of a setter method: indicates that an object has been deleted.
DEFAULT 0 --- This type controls the life cycle of objects passed in the XML API.

When used in a setter method (such as configConfMo), the ModificationStatus specifies whether an object should be created, modified, deleted or removed.
In the return value of a setter method, the ModificationStatus indicates the actual operation that was performed. For example, the ModificationStatus is set to "created" if the object was created. The ModificationStatus is not set if the object was neither created, modified, deleted or removed.

When invoking a setter method, the ModificationStatus is optional:
If a setter method such as configConfMo is invoked and the ModificationStatus is not set, the system automatically determines if the object should be created or modified.






uid

Type: scalar:Uint16

Units: null
Encrypted: false
Access: implicit
Category: TopLevelRegular
    Comments:
A unique identifier for this object.