Class coop:OracleAdj (CONCRETE)

Class ID:2572
Class Label: Oracle Adjacency
Encrypted: false - Exportable: false - Persistent: true - Configurable: false - Subject to Quota: Disabled - Abstraction Layer: Concrete Model
Write Access: [NON CONFIGURABLE]
Read Access: [access-protocol-l3, admin, fabric-protocol-l3, tenant-ext-protocol-l3, tenant-protocol-l3]
Creatable/Deletable: no (see Container Mos for details)
Semantic Scope: Fabric
Semantic Scope Evaluation Rule: Parent
Monitoring Policy Source: Parent
Monitoring Flags : [ IsObservable: true, HasStats: false, HasFaults: true, HasHealth: true, HasEventRules: true ]

The adjacency to the Oracle node information.

Naming Rules
RN FORMAT: oracle-{[addr]}

    [1] PREFIX=oracle- PROPERTY = addr




DN FORMAT: 

[0] topology/pod-{id}/node-{id}/sys/coop/inst/dom-{name}/oracle-{[addr]}

[1] sys/coop/inst/dom-{name}/oracle-{[addr]}

                


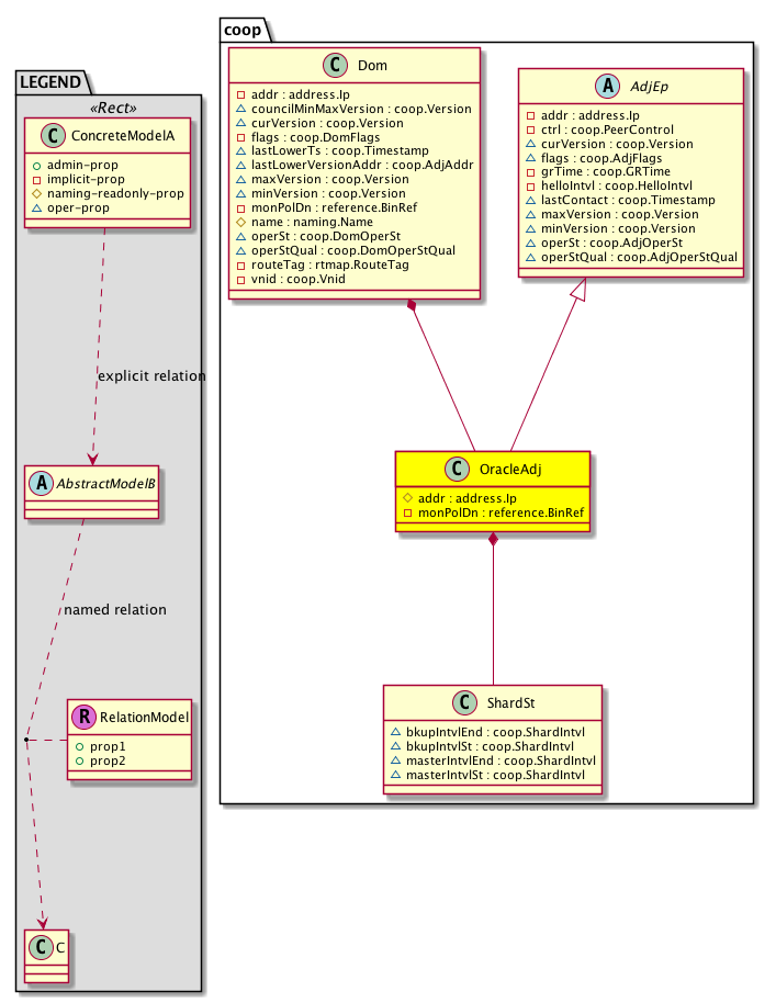
Diagram

Super Mo: coop:AdjEp,
Container Mos: coop:Dom (deletable:no),
Contained Mos: coop:ShardSt,


Containers Hierarchies
[V] top:Root  This class represents the root element in the object hierarchy. All managed objects in the system are descendants of the Root element.
 ├
[V] fabric:Topology The root for IFC topology.
 
 ├
[V] fabric:Pod A pod.
 
 
 ├
[V] fabric:Node The root node for the APIC.
 
 
 
 ├
[V] top:System The APIC uses a policy model to combine data into a health score. Health scores can be aggregated for a variety of areas such as for the infrastructure, applications, or services. The category health score is calculated using a Lp -Norm formula. The health score penalty equals 100 minus the health score. The health score penalty represents the overall health score penalties of a set of MOs that belong to a given category and are children or direc...
 
 
 
 
 ├
[V] coop:Entity The COOP control plane entity information.
 
 
 
 
 
 ├
[V] coop:Inst The per-COOP instance information. There is only one instance of this object present in the system.
 
 
 
 
 
 
 ├
[V] coop:Dom Per COOP domain (vrf) information.
 
 
 
 
 
 
 
 ├
[V] coop:OracleAdj The adjacency to the Oracle node information.
[V] top:Root  This class represents the root element in the object hierarchy. All managed objects in the system are descendants of the Root element.
 ├
[V] top:System The APIC uses a policy model to combine data into a health score. Health scores can be aggregated for a variety of areas such as for the infrastructure, applications, or services. The category health score is calculated using a Lp -Norm formula. The health score penalty equals 100 minus the health score. The health score penalty represents the overall health score penalties of a set of MOs that belong to a given category and are children or direc...
 
 ├
[V] coop:Entity The COOP control plane entity information.
 
 
 ├
[V] coop:Inst The per-COOP instance information. There is only one instance of this object present in the system.
 
 
 
 ├
[V] coop:Dom Per COOP domain (vrf) information.
 
 
 
 
 ├
[V] coop:OracleAdj The adjacency to the Oracle node information.


Contained Hierarchy
[V] coop:OracleAdj The adjacency to the Oracle node information.
 ├
[V] coop:ShardSt The COOP shard state.
 ├
[V] fault:Counts An immutable object that provides the number of critical, major, minor, and warning faults raised on its parent object and its subtree.
 ├
[V] fault:Inst Contains detailed information of a fault. This object is attached as a child of the object on which the fault condition occurred. One instance object is created for each fault condition of the parent object. A fault instance object is identified by a fault code.
 
 ├
[V] aaa:RbacAnnotation  RbacAnnotation is used for capturing rbac properties of any apic object Objects can append rbacannotations as Object->RbacAnnotation which is then checked for domain eligibility
 
 ├
[V] tag:Annotation 
 
 ├
[V] tag:Tag 
 ├
[V] health:Inst A base class for a health score instance.(Switch only)


Inheritance
[V] nw:Item Ignore.
 ├
[V] nw:Conn A connection abstraction.
 
 ├
[V] nw:Ep A static endpoint.
 
 
 ├
[V] nw:ConnEp A connection endpoint abstraction.
 
 
 
 ├
[V] nw:AdjEp The adjacency endpoint. This is the endpoint object that contains information regarding dynamically learned endpoints.
 
 
 
 
 ├
[V] nw:ProtAdjEp A protocol adjacency endpoint abstraction.
 
 
 
 
 
 ├
[V] l3:ProtAdjEp A layer 3 protocol adjacency abstraction.
 
 
 
 
 
 
 ├
[V] coop:AdjEp The abstract class for all types of COOP adjacencies.
 
 
 
 
 
 
 
 ├
[V] coop:OracleAdj The adjacency to the Oracle node information.


Events
                coop:AdjEp:coop_AdjEp_coopAdjOperStChange


Faults
                coop:AdjEp:coopAdjEpDown


Fsms
                


Properties Summary
Defined in: coop:OracleAdj
address:Ip addr  (coop:OracleAdj:addr)
           Overrides:coop:AdjEp:addr
           The COOP Oracle Adjancency IP address for other Spine(s).
reference:BinRef monPolDn  (coop:OracleAdj:monPolDn)
           The monitoring policy attached to this observable object.
Defined in: coop:AdjEp
coop:PeerControl
          scalar:Bitmask8
ctrl  (coop:AdjEp:ctrl)
          
coop:Version
          scalar:Enum8
curVersion  (coop:AdjEp:curVersion)
          
coop:AdjFlags
          scalar:Bitmask8
flags  (coop:AdjEp:flags)
          
coop:GRTime
          scalar:Uint32
grTime  (coop:AdjEp:grTime)
          
coop:HelloIntvl
          scalar:Uint16
helloIntvl  (coop:AdjEp:helloIntvl)
          
coop:Timestamp
          scalar:Date
lastContact  (coop:AdjEp:lastContact)
          
coop:Version
          scalar:Enum8
maxVersion  (coop:AdjEp:maxVersion)
          
coop:Version
          scalar:Enum8
minVersion  (coop:AdjEp:minVersion)
          
coop:AdjOperSt
          scalar:Enum8
operSt  (coop:AdjEp:operSt)
          
coop:AdjOperStQual
          scalar:Enum8
operStQual  (coop:AdjEp:operStQual)
          
Defined in: nw:Ep
naming:Name
          string:Basic
name  (nw:Ep:name)
           Overrides:nw:Conn:name
           The name of the object.
Defined in: mo:Resolvable
mo:Owner
          scalar:Enum8
lcOwn  (mo:Resolvable:lcOwn)
           A value that indicates how this object was created. For internal use only.
Defined in: mo:TopProps
mo:ModificationChildAction
          scalar:Bitmask32
childAction  (mo:TopProps:childAction)
           Delete or ignore. For internal use only.
reference:BinRef dn  (mo:TopProps:dn)
           A tag or metadata is a non-hierarchical keyword or term assigned to the fabric module.
reference:BinRN rn  (mo:TopProps:rn)
           Identifies an object from its siblings within the context of its parent object. The distinguished name contains a sequence of relative names.
mo:ModificationStatus
          scalar:Bitmask32
status  (mo:TopProps:status)
           The upgrade status. This property is for internal use only.
Defined in: mo:Modifiable
mo:TStamp
          scalar:Date
modTs  (mo:Modifiable:modTs)
           The time when this object was last modified.
Properties Detail

addr

Type: address:Ip

Overrides:coop:AdjEp:addr
Units: null Encrypted: false Naming Property -- [NAMING RULES] Access: naming Category: TopLevelRegular
    Comments:
The COOP Oracle Adjancency IP address for other Spine(s).



childAction

Type: mo:ModificationChildAction
Primitive Type: scalar:Bitmask32

Units: null
Encrypted: false
Access: implicit
Category: TopLevelChildAction
    Comments:
Delete or ignore. For internal use only.
Constants
deleteAll 16384u deleteAll NO COMMENTS
ignore 4096u ignore NO COMMENTS
deleteNonPresent 8192u deleteNonPresent NO COMMENTS
DEFAULT 0 --- This type is used to





ctrl

Type: coop:PeerControl
Primitive Type: scalar:Bitmask8

Units: null
Encrypted: false
Access: implicit
Category: TopLevelRegular
    Comments:
Constants
gr-enabled 1 Graceful restart enabled Graceful restart enabled
vpc-enabled 2 VPC enabled Is this node vpc enabled
DEFAULT 0 --- Peer controls





curVersion

Type: coop:Version
Primitive Type: scalar:Enum8

Units: null
Encrypted: false
Access: oper
Category: TopLevelRegular
    Comments:
Constants
unknown 0 unknown NO COMMENTS
v1 1 v1 NO COMMENTS
v2 2 v2 NO COMMENTS
DEFAULT unknown(0) unknown NO COMMENTS





dn

Type: reference:BinRef

Units: null
Encrypted: false
Access: implicit
Category: TopLevelDn
    Comments:
A tag or metadata is a non-hierarchical keyword or term assigned to the fabric module.



flags

Type: coop:AdjFlags
Primitive Type: scalar:Bitmask8

Units: null
Encrypted: false
Access: oper
Category: TopLevelRegular
    Comments:
Constants
bgp-attached 1 BGP attached Bgp attached
DEFAULT 0 --- Adjacency flags





grTime

Type: coop:GRTime
Primitive Type: scalar:Uint32

Units: null
Encrypted: false
Access: implicit
Category: TopLevelRegular
    Comments:
Constants
defaultValue 600u --- NO COMMENTS





helloIntvl

Type: coop:HelloIntvl
Primitive Type: scalar:Uint16

Units: null
Encrypted: false
Access: implicit
Category: TopLevelRegular
    Comments:
Constants
defaultValue 60 --- NO COMMENTS





lastContact

Type: coop:Timestamp
Primitive Type: scalar:Date

Units: null
Encrypted: false
Access: oper
Category: TopLevelRegular
    Comments:



lcOwn

Type: mo:Owner
Primitive Type: scalar:Enum8

Units: null
Encrypted: false
Access: implicit
Category: TopLevelRegular
    Comments:
A value that indicates how this object was created. For internal use only.
Constants
local 0 Local NO COMMENTS
policy 1 Policy NO COMMENTS
replica 2 Replica NO COMMENTS
resolveOnBehalf 3 ResolvedOnBehalf NO COMMENTS
implicit 4 Implicit NO COMMENTS
DEFAULT local(0) Local NO COMMENTS





maxVersion

Type: coop:Version
Primitive Type: scalar:Enum8

Units: null
Encrypted: false
Access: oper
Category: TopLevelRegular
    Comments:
Constants
unknown 0 unknown NO COMMENTS
v1 1 v1 NO COMMENTS
v2 2 v2 NO COMMENTS
DEFAULT unknown(0) unknown NO COMMENTS





minVersion

Type: coop:Version
Primitive Type: scalar:Enum8

Units: null
Encrypted: false
Access: oper
Category: TopLevelRegular
    Comments:
Constants
unknown 0 unknown NO COMMENTS
v1 1 v1 NO COMMENTS
v2 2 v2 NO COMMENTS
DEFAULT unknown(0) unknown NO COMMENTS





modTs

Type: mo:TStamp
Primitive Type: scalar:Date

Units: null
Encrypted: false
Access: implicit
Category: TopLevelRegular
    Comments:
The time when this object was last modified.
Constants
never 0ull never NO COMMENTS
DEFAULT never(0ull) never NO COMMENTS





monPolDn

Type: reference:BinRef

Units: null
Encrypted: false
Access: implicit
Category: TopLevelRegular
    Comments:
The monitoring policy attached to this observable object.



name

Type: naming:Name
Primitive Type: string:Basic

Overrides:nw:Conn:name
Units: null Encrypted: false Access: admin Category: TopLevelRegular
    Comments:
The name of the object.



operSt

Type: coop:AdjOperSt
Primitive Type: scalar:Enum8

Units: null
Encrypted: false
Access: oper
Category: TopLevelRegular
    Comments:
Constants
down 1 Down Adjacency down
up 2 Up Adjacency up
DEFAULT down(1) Down Adjacency down





operStQual

Type: coop:AdjOperStQual
Primitive Type: scalar:Enum8

Units: null
Encrypted: false
Access: oper
Category: TopLevelRegular
    Comments:
Constants
unspecified 0 Unspecified Unspecified
route-unreachable 1 Route not reachable route not reachable
tcp-down 2 TCP Connection Down tcp conection down
peer-inactive 3 Peer inactive peer is inactive
peer-congested 4 Peer congested peer is congested
up 5 Up Up
DEFAULT unspecified(0) Unspecified Unspecified





rn

Type: reference:BinRN

Units: null
Encrypted: false
Access: implicit
Category: TopLevelRn
    Comments:
Identifies an object from its siblings within the context of its parent object. The distinguished name contains a sequence of relative names.



status

Type: mo:ModificationStatus
Primitive Type: scalar:Bitmask32

Units: null
Encrypted: false
Access: implicit
Category: TopLevelStatus
    Comments:
The upgrade status. This property is for internal use only.
Constants
created 2u created In a setter method: specifies that an object should be created. An error is returned if the object already exists.
In the return value of a setter method: indicates that an object has been created.
modified 4u modified In a setter method: specifies that an object should be modified
In the return value of a setter method: indicates that an object has been modified.
deleted 8u deleted In a setter method: specifies that an object should be deleted.
In the return value of a setter method: indicates that an object has been deleted.
DEFAULT 0 --- This type controls the life cycle of objects passed in the XML API.

When used in a setter method (such as configConfMo), the ModificationStatus specifies whether an object should be created, modified, deleted or removed.
In the return value of a setter method, the ModificationStatus indicates the actual operation that was performed. For example, the ModificationStatus is set to "created" if the object was created. The ModificationStatus is not set if the object was neither created, modified, deleted or removed.

When invoking a setter method, the ModificationStatus is optional:
If a setter method such as configConfMo is invoked and the ModificationStatus is not set, the system automatically determines if the object should be created or modified.