Class copp:Class (CONCRETE)

Class ID:2503
Class Label: Class
Encrypted: false - Exportable: false - Persistent: true - Configurable: false - Subject to Quota: Disabled - Abstraction Layer: Concrete Model
Write Access: [NON CONFIGURABLE]
Read Access: [access-qos, admin]
Creatable/Deletable: yes (see Container Mos for details)
Semantic Scope: Fabric
Semantic Scope Evaluation Rule: Parent
Monitoring Policy Source: Parent
Monitoring Flags : [ IsObservable: true, HasStats: true, HasFaults: true, HasHealth: true, HasEventRules: false ]

Represents a control plane policing (COPP) policy class, which contains a set of rules describing policer rates.

Naming Rules
RN FORMAT: classp-{name}

    [1] PREFIX=classp- PROPERTY = name




DN FORMAT: 

[0] topology/pod-{id}/node-{id}/sys/copp/classp-{name}

[1] sys/copp/classp-{name}

                


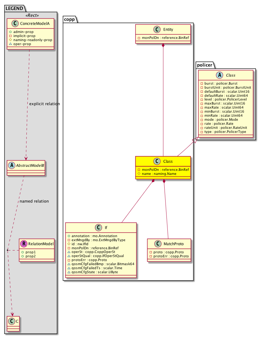
Diagram

Super Mo: policer:Class,
Container Mos: copp:Entity (deletable:yes),
Contained Mos: copp:If, copp:MatchProto,


Containers Hierarchies
[V] top:Root  This class represents the root element in the object hierarchy. All managed objects in the system are descendants of the Root element.
 ├
[V] fabric:Topology The root for IFC topology.
 
 ├
[V] fabric:Pod A pod.
 
 
 ├
[V] fabric:Node The root node for the APIC.
 
 
 
 ├
[V] top:System The APIC uses a policy model to combine data into a health score. Health scores can be aggregated for a variety of areas such as for the infrastructure, applications, or services. The category health score is calculated using a Lp -Norm formula. The health score penalty equals 100 minus the health score. The health score penalty represents the overall health score penalties of a set of MOs that belong to a given category and are children or direc...
 
 
 
 
 ├
[V] copp:Entity Represents control plane entity information.
 
 
 
 
 
 ├
[V] copp:Class Represents a control plane policing (COPP) policy class, which contains a set of rules describing policer rates.
[V] top:Root  This class represents the root element in the object hierarchy. All managed objects in the system are descendants of the Root element.
 ├
[V] top:System The APIC uses a policy model to combine data into a health score. Health scores can be aggregated for a variety of areas such as for the infrastructure, applications, or services. The category health score is calculated using a Lp -Norm formula. The health score penalty equals 100 minus the health score. The health score penalty represents the overall health score penalties of a set of MOs that belong to a given category and are children or direc...
 
 ├
[V] copp:Entity Represents control plane entity information.
 
 
 ├
[V] copp:Class Represents a control plane policing (COPP) policy class, which contains a set of rules describing policer rates.


Contained Hierarchy
[V] copp:Class Represents a control plane policing (COPP) policy class, which contains a set of rules describing policer rates.
 ├
[V] copp:If  Interface info
 
 ├
[V] aaa:RbacAnnotation  RbacAnnotation is used for capturing rbac properties of any apic object Objects can append rbacannotations as Object->RbacAnnotation which is then checked for domain eligibility
 
 ├
[V] fault:Counts An immutable object that provides the number of critical, major, minor, and warning faults raised on its parent object and its subtree.
 
 ├
[V] fault:Inst Contains detailed information of a fault. This object is attached as a child of the object on which the fault condition occurred. One instance object is created for each fault condition of the parent object. A fault instance object is identified by a fault code.
 
 
 ├
[V] aaa:RbacAnnotation  RbacAnnotation is used for capturing rbac properties of any apic object Objects can append rbacannotations as Object->RbacAnnotation which is then checked for domain eligibility
 
 
 ├
[V] tag:Annotation 
 
 
 ├
[V] tag:Tag 
 
 ├
[V] health:Inst A base class for a health score instance.(Switch only)
 
 ├
[V] tag:Annotation 
 
 ├
[V] tag:Tag 
 ├
[V] copp:MatchProto Represents a set of protocols that match the policer.
 
 ├
[V] fault:Delegate Exposes internal faults to the user. A fault delegate object can be defined on IFC (for example, for an endpoint group) and when the fault is raised (for example, under an endpoint policy on a switch), a fault delegate object is created on IFC under the specified object. A fault delegate object follows the lifecycle of the original fault instance object, being created, modified, or deleted based on the changes of the original fault.
 ├
[V] fault:Counts An immutable object that provides the number of critical, major, minor, and warning faults raised on its parent object and its subtree.
 ├
[V] fault:Delegate Exposes internal faults to the user. A fault delegate object can be defined on IFC (for example, for an endpoint group) and when the fault is raised (for example, under an endpoint policy on a switch), a fault delegate object is created on IFC under the specified object. A fault delegate object follows the lifecycle of the original fault instance object, being created, modified, or deleted based on the changes of the original fault.
 ├
[V] fault:Inst Contains detailed information of a fault. This object is attached as a child of the object on which the fault condition occurred. One instance object is created for each fault condition of the parent object. A fault instance object is identified by a fault code.
 
 ├
[V] aaa:RbacAnnotation  RbacAnnotation is used for capturing rbac properties of any apic object Objects can append rbacannotations as Object->RbacAnnotation which is then checked for domain eligibility
 
 ├
[V] tag:Annotation 
 
 ├
[V] tag:Tag 
 ├
[V] health:Inst A base class for a health score instance.(Switch only)


Inheritance
[V] naming:NamedObject An abstract base class for an object that contains a name.
 ├
[V] pol:Obj Represents a generic policy object.
 
 ├
[V] pol:Instr Represents a policy control instrumentation object.
 
 
 ├
[V] policer:Class A container for the policer class policy.
 
 
 
 ├
[V] copp:Class Represents a control plane policing (COPP) policy class, which contains a set of rules describing policer rates.


Stat Counters
scalar:Uint64 GAUGE: copp:Dropped:bytes(bytes)
           Drop Bytes
          Comments: Dropped/Red bytes
scalar:Uint64 GAUGE: copp:Dropped:pkts(packets)
           Drop Packets
          Comments: Dropped/Red packets
scalar:Double GAUGE: copp:Drop:bytesRate(bytes-per-second)
           Dropped Bytes rate
           Deprecated Counter.
          Comments: NO COMMENTS
scalar:Uint64 COUNTER: copp:Drop:bytes(bytes)
           Dropped Bytes
           Deprecated Counter.
          Comments: Dropped/Red bytes
scalar:Double GAUGE: copp:Drop:pktsRate(packets-per-second)
           Dropped Packets rate
           Deprecated Counter.
          Comments: NO COMMENTS
scalar:Uint64 COUNTER: copp:Drop:pkts(packets)
           Dropped Packets
           Deprecated Counter.
          Comments: Dropped/Red packets
scalar:Double GAUGE: copp:Allow:bytesRate(bytes-per-second)
           Allowed Bytes rate
          Comments: NO COMMENTS
scalar:Uint64 COUNTER: copp:Allow:bytes(bytes)
           Allowed Bytes
          Comments: Allowed/Green bytes
scalar:Double GAUGE: copp:Allow:pktsRate(packets-per-second)
           Allowed Packets rate
          Comments: NO COMMENTS
scalar:Uint64 COUNTER: copp:Allow:pkts(packets)
           Allowed Packets
          Comments: Allowed/Green packets


Stats
[V] copp:Class Represents a control plane policing (COPP) policy class, which contains a set of rules describing policer rates.
 ├
[V] copp:Allow15min A class that represents the most current statistics for Copp Allow Counters in a 15 minute sampling interval. This class updates every 5 minutes.
 ├
[V] copp:Allow1d A class that represents the most current statistics for Copp Allow Counters in a 1 day sampling interval. This class updates every hour.
 ├
[V] copp:Allow1h A class that represents the most current statistics for Copp Allow Counters in a 1 hour sampling interval. This class updates every 15 minutes.
 ├
[V] copp:Allow1mo A class that represents the most current statistics for Copp Allow Counters in a 1 month sampling interval. This class updates every day.
 ├
[V] copp:Allow1qtr A class that represents the most current statistics for Copp Allow Counters in a 1 quarter sampling interval. This class updates every day.
 ├
[V] copp:Allow1w A class that represents the most current statistics for Copp Allow Counters in a 1 week sampling interval. This class updates every day.
 ├
[V] copp:Allow1year A class that represents the most current statistics for Copp Allow Counters in a 1 year sampling interval. This class updates every day.
 ├
[V] copp:Allow5min A class that represents the most current statistics for Copp Allow Counters in a 5 minute sampling interval. This class updates every 10 seconds.
 ├
[V] copp:AllowHist15min A class that represents historical statistics for Copp Allow Counters in a 15 minute sampling interval. This class updates every 5 minutes.
 ├
[V] copp:AllowHist1d A class that represents historical statistics for Copp Allow Counters in a 1 day sampling interval. This class updates every hour.
 ├
[V] copp:AllowHist1h A class that represents historical statistics for Copp Allow Counters in a 1 hour sampling interval. This class updates every 15 minutes.
 ├
[V] copp:AllowHist1mo A class that represents historical statistics for Copp Allow Counters in a 1 month sampling interval. This class updates every day.
 ├
[V] copp:AllowHist1qtr A class that represents historical statistics for Copp Allow Counters in a 1 quarter sampling interval. This class updates every day.
 ├
[V] copp:AllowHist1w A class that represents historical statistics for Copp Allow Counters in a 1 week sampling interval. This class updates every day.
 ├
[V] copp:AllowHist1year A class that represents historical statistics for Copp Allow Counters in a 1 year sampling interval. This class updates every day.
 ├
[V] copp:AllowHist5min A class that represents historical statistics for Copp Allow Counters in a 5 minute sampling interval. This class updates every 10 seconds.
 ├
[V] copp:Drop15min A class that represents the most current statistics for Copp Drop Counters in a 15 minute sampling interval. This class updates every 5 minutes.
 ├
[V] copp:Drop1d A class that represents the most current statistics for Copp Drop Counters in a 1 day sampling interval. This class updates every hour.
 ├
[V] copp:Drop1h A class that represents the most current statistics for Copp Drop Counters in a 1 hour sampling interval. This class updates every 15 minutes.
 ├
[V] copp:Drop1mo A class that represents the most current statistics for Copp Drop Counters in a 1 month sampling interval. This class updates every day.
 ├
[V] copp:Drop1qtr A class that represents the most current statistics for Copp Drop Counters in a 1 quarter sampling interval. This class updates every day.
 ├
[V] copp:Drop1w A class that represents the most current statistics for Copp Drop Counters in a 1 week sampling interval. This class updates every day.
 ├
[V] copp:Drop1year A class that represents the most current statistics for Copp Drop Counters in a 1 year sampling interval. This class updates every day.
 ├
[V] copp:Drop5min A class that represents the most current statistics for Copp Drop Counters in a 5 minute sampling interval. This class updates every 10 seconds.
 ├
[V] copp:DropHist15min A class that represents historical statistics for Copp Drop Counters in a 15 minute sampling interval. This class updates every 5 minutes.
 ├
[V] copp:DropHist1d A class that represents historical statistics for Copp Drop Counters in a 1 day sampling interval. This class updates every hour.
 ├
[V] copp:DropHist1h A class that represents historical statistics for Copp Drop Counters in a 1 hour sampling interval. This class updates every 15 minutes.
 ├
[V] copp:DropHist1mo A class that represents historical statistics for Copp Drop Counters in a 1 month sampling interval. This class updates every day.
 ├
[V] copp:DropHist1qtr A class that represents historical statistics for Copp Drop Counters in a 1 quarter sampling interval. This class updates every day.
 ├
[V] copp:DropHist1w A class that represents historical statistics for Copp Drop Counters in a 1 week sampling interval. This class updates every day.
 ├
[V] copp:DropHist1year A class that represents historical statistics for Copp Drop Counters in a 1 year sampling interval. This class updates every day.
 ├
[V] copp:DropHist5min A class that represents historical statistics for Copp Drop Counters in a 5 minute sampling interval. This class updates every 10 seconds.
 ├
[V] copp:Dropped15min A class that represents the most current statistics for Copp Dropped Counters in a 15 minute sampling interval. This class updates every 5 minutes.
 ├
[V] copp:Dropped1d A class that represents the most current statistics for Copp Dropped Counters in a 1 day sampling interval. This class updates every hour.
 ├
[V] copp:Dropped1h A class that represents the most current statistics for Copp Dropped Counters in a 1 hour sampling interval. This class updates every 15 minutes.
 ├
[V] copp:Dropped1mo A class that represents the most current statistics for Copp Dropped Counters in a 1 month sampling interval. This class updates every day.
 ├
[V] copp:Dropped1qtr A class that represents the most current statistics for Copp Dropped Counters in a 1 quarter sampling interval. This class updates every day.
 ├
[V] copp:Dropped1w A class that represents the most current statistics for Copp Dropped Counters in a 1 week sampling interval. This class updates every day.
 ├
[V] copp:Dropped1year A class that represents the most current statistics for Copp Dropped Counters in a 1 year sampling interval. This class updates every day.
 ├
[V] copp:Dropped5min A class that represents the most current statistics for Copp Dropped Counters in a 5 minute sampling interval. This class updates every 10 seconds.
 ├
[V] copp:DroppedHist15min A class that represents historical statistics for Copp Dropped Counters in a 15 minute sampling interval. This class updates every 5 minutes.
 ├
[V] copp:DroppedHist1d A class that represents historical statistics for Copp Dropped Counters in a 1 day sampling interval. This class updates every hour.
 ├
[V] copp:DroppedHist1h A class that represents historical statistics for Copp Dropped Counters in a 1 hour sampling interval. This class updates every 15 minutes.
 ├
[V] copp:DroppedHist1mo A class that represents historical statistics for Copp Dropped Counters in a 1 month sampling interval. This class updates every day.
 ├
[V] copp:DroppedHist1qtr A class that represents historical statistics for Copp Dropped Counters in a 1 quarter sampling interval. This class updates every day.
 ├
[V] copp:DroppedHist1w A class that represents historical statistics for Copp Dropped Counters in a 1 week sampling interval. This class updates every day.
 ├
[V] copp:DroppedHist1year A class that represents historical statistics for Copp Dropped Counters in a 1 year sampling interval. This class updates every day.
 ├
[V] copp:DroppedHist5min A class that represents historical statistics for Copp Dropped Counters in a 5 minute sampling interval. This class updates every 10 seconds.


Events
                


Faults
                


Fsms
                


Properties Summary
Defined in: copp:Class
reference:BinRef monPolDn  (copp:Class:monPolDn)
           The monitoring policy attached to this observable object.
naming:Name
          string:Basic
name  (copp:Class:name)
           Overrides:pol:Obj:name | naming:NamedObject:name
           Specifies a name for the policy class.
Defined in: policer:Class
policer:Burst
          scalar:Uint64
burst  (policer:Class:burst)
           A committed burst size. This is the number of packets allowed at line rate during a burst.
policer:BurstUnit
          scalar:Enum8
burstUnit  (policer:Class:burstUnit)
           Busrt unit - none, Kilo, Mega, Giga, ms, us
scalar:Uint16 defaultBurst  (policer:Class:defaultBurst)
           Default Burst for aggregate COPP policer (in packets)
scalar:Uint64 defaultRate  (policer:Class:defaultRate)
           Default Rate for aggregate COPP policer (in pps)
policer:PolicerLevel
          scalar:Uint16
level  (policer:Class:level)
           The applied priority level of a route control profile. This is an internal property.
scalar:Uint16 maxBurst  (policer:Class:maxBurst)
           Maximum Burst for aggregate COPP policer (in packets)
scalar:Uint64 maxRate  (policer:Class:maxRate)
           Maximum Rate for aggregate COPP policer (in pps)
scalar:Uint16 minBurst  (policer:Class:minBurst)
           Minimum Burst for aggregate COPP policer (in packets)
scalar:Uint64 minRate  (policer:Class:minRate)
           Minimum Rate for aggregate COPP policer (in pps)
policer:Mode
          scalar:Enum8
mode  (policer:Class:mode)
           The BGP Domain mode.
policer:Rate
          scalar:Uint64
rate  (policer:Class:rate)
           An allowed rate. This is the committed rate at which the packets are allowed into the system (raw NTPD format).
policer:RateUnit
          scalar:Enum8
rateUnit  (policer:Class:rateUnit)
           Rate unit - none, Kilo, Mega, Giga
policer:PolicerType
          scalar:Uint16
type  (policer:Class:type)
           The specific type of the object or component.
Defined in: pol:Instr
naming:Descr
          string:Basic
descr  (pol:Instr:descr)
           Specifies a control instrumentation description.
Defined in: naming:NamedObject
naming:NameAlias
          string:Basic
nameAlias  (naming:NamedObject:nameAlias)
           NO COMMENTS
Defined in: mo:Resolvable
mo:Owner
          scalar:Enum8
lcOwn  (mo:Resolvable:lcOwn)
           A value that indicates how this object was created. For internal use only.
Defined in: mo:TopProps
mo:ModificationChildAction
          scalar:Bitmask32
childAction  (mo:TopProps:childAction)
           Delete or ignore. For internal use only.
reference:BinRef dn  (mo:TopProps:dn)
           A tag or metadata is a non-hierarchical keyword or term assigned to the fabric module.
reference:BinRN rn  (mo:TopProps:rn)
           Identifies an object from its siblings within the context of its parent object. The distinguished name contains a sequence of relative names.
mo:ModificationStatus
          scalar:Bitmask32
status  (mo:TopProps:status)
           The upgrade status. This property is for internal use only.
Defined in: mo:Modifiable
mo:TStamp
          scalar:Date
modTs  (mo:Modifiable:modTs)
           The time when this object was last modified.
Properties Detail

burst

Type: policer:Burst
Primitive Type: scalar:Uint64

Units: null
Encrypted: false
Access: implicit
Category: TopLevelRegular
    Comments:
A committed burst size. This is the number of packets allowed at line rate during a burst.
Constants
unspecified 0xffffffffffffffffull Unspecified NO COMMENTS
DEFAULT unspecified(0xffffffffffffffffull) Unspecified NO COMMENTS





burstUnit

Type: policer:BurstUnit
Primitive Type: scalar:Enum8

Units: null
Encrypted: false
Access: implicit
Category: TopLevelRegular
    Comments:
Busrt unit - none, Kilo, Mega, Giga, ms, us
Constants
unspecified 0 Bytes/Packets NO COMMENTS
kilo 1 Kilo Bytes/Packets NO COMMENTS
mega 2 Mega Bytes/Packets NO COMMENTS
giga 3 Giga Bytes/Packets NO COMMENTS
msec 4 Milli Seconds NO COMMENTS
usec 5 Micro Seconds NO COMMENTS
DEFAULT unspecified(0) Bytes/Packets NO COMMENTS





childAction

Type: mo:ModificationChildAction
Primitive Type: scalar:Bitmask32

Units: null
Encrypted: false
Access: implicit
Category: TopLevelChildAction
    Comments:
Delete or ignore. For internal use only.
Constants
deleteAll 16384u deleteAll NO COMMENTS
ignore 4096u ignore NO COMMENTS
deleteNonPresent 8192u deleteNonPresent NO COMMENTS
DEFAULT 0 --- This type is used to





defaultBurst

Type: scalar:Uint16

Units: null
Encrypted: false
Access: implicit
Category: TopLevelRegular
    Comments:
Default Burst for aggregate COPP policer (in packets)



defaultRate

Type: scalar:Uint64

Units: null
Encrypted: false
Access: implicit
Category: TopLevelRegular
    Comments:
Default Rate for aggregate COPP policer (in pps)



descr

Type: naming:Descr
Primitive Type: string:Basic

Like: naming:Described:descr
Units: null
Encrypted: false
Access: admin
Category: TopLevelRegular
    Comments:
Specifies a control instrumentation description.



dn

Type: reference:BinRef

Units: null
Encrypted: false
Access: implicit
Category: TopLevelDn
    Comments:
A tag or metadata is a non-hierarchical keyword or term assigned to the fabric module.



lcOwn

Type: mo:Owner
Primitive Type: scalar:Enum8

Units: null
Encrypted: false
Access: implicit
Category: TopLevelRegular
    Comments:
A value that indicates how this object was created. For internal use only.
Constants
local 0 Local NO COMMENTS
policy 1 Policy NO COMMENTS
replica 2 Replica NO COMMENTS
resolveOnBehalf 3 ResolvedOnBehalf NO COMMENTS
implicit 4 Implicit NO COMMENTS
DEFAULT local(0) Local NO COMMENTS





level

Type: policer:PolicerLevel
Primitive Type: scalar:Uint16

Units: null
Encrypted: false
Access: implicit
Category: TopLevelRegular
    Comments:
The applied priority level of a route control profile. This is an internal property.
Constants
per-proto 0 per proto NO COMMENTS
per-proto-per-intf 1 per proto per intf NO COMMENTS
DEFAULT per-proto(0) per proto NO COMMENTS





maxBurst

Type: scalar:Uint16

Units: null
Encrypted: false
Access: implicit
Category: TopLevelRegular
    Comments:
Maximum Burst for aggregate COPP policer (in packets)



maxRate

Type: scalar:Uint64

Units: null
Encrypted: false
Access: implicit
Category: TopLevelRegular
    Comments:
Maximum Rate for aggregate COPP policer (in pps)



minBurst

Type: scalar:Uint16

Units: null
Encrypted: false
Access: implicit
Category: TopLevelRegular
    Comments:
Minimum Burst for aggregate COPP policer (in packets)



minRate

Type: scalar:Uint64

Units: null
Encrypted: false
Access: implicit
Category: TopLevelRegular
    Comments:
Minimum Rate for aggregate COPP policer (in pps)



modTs

Type: mo:TStamp
Primitive Type: scalar:Date

Units: null
Encrypted: false
Access: implicit
Category: TopLevelRegular
    Comments:
The time when this object was last modified.
Constants
never 0ull never NO COMMENTS
DEFAULT never(0ull) never NO COMMENTS





mode

Type: policer:Mode
Primitive Type: scalar:Enum8

Units: null
Encrypted: false
Access: implicit
Category: TopLevelRegular
    Comments:
The BGP Domain mode.
Constants
bit 1 Bit policer NO COMMENTS
packet 2 Packet Policer NO COMMENTS
DEFAULT packet(2) Packet Policer NO COMMENTS





monPolDn

Type: reference:BinRef

Units: null
Encrypted: false
Access: implicit
Category: TopLevelRegular
    Comments:
The monitoring policy attached to this observable object.



name

Type: naming:Name
Primitive Type: string:Basic

Overrides:pol:Obj:name  |  naming:NamedObject:name
Units: null Encrypted: false Naming Property -- [NAMING RULES] Access: naming Category: TopLevelRegular
    Comments:
Specifies a name for the policy class.



nameAlias

Type: naming:NameAlias
Primitive Type: string:Basic

Units: null
Encrypted: false
Access: admin
Category: TopLevelRegular
    Comments:
NO COMMENTS



rate

Type: policer:Rate
Primitive Type: scalar:Uint64

Units: null
Encrypted: false
Access: implicit
Category: TopLevelRegular
    Comments:
An allowed rate. This is the committed rate at which the packets are allowed into the system (raw NTPD format).



rateUnit

Type: policer:RateUnit
Primitive Type: scalar:Enum8

Units: null
Encrypted: false
Access: implicit
Category: TopLevelRegular
    Comments:
Rate unit - none, Kilo, Mega, Giga
Constants
unspecified 0 Bits/Packets per second NO COMMENTS
kilo 1 Kilo Bits/Packets per second NO COMMENTS
mega 2 Mega Bits/Packets per second NO COMMENTS
giga 3 Giga Bits/Packets per second NO COMMENTS
DEFAULT unspecified(0) Bits/Packets per second NO COMMENTS





rn

Type: reference:BinRN

Units: null
Encrypted: false
Access: implicit
Category: TopLevelRn
    Comments:
Identifies an object from its siblings within the context of its parent object. The distinguished name contains a sequence of relative names.



status

Type: mo:ModificationStatus
Primitive Type: scalar:Bitmask32

Units: null
Encrypted: false
Access: implicit
Category: TopLevelStatus
    Comments:
The upgrade status. This property is for internal use only.
Constants
created 2u created In a setter method: specifies that an object should be created. An error is returned if the object already exists.
In the return value of a setter method: indicates that an object has been created.
modified 4u modified In a setter method: specifies that an object should be modified
In the return value of a setter method: indicates that an object has been modified.
deleted 8u deleted In a setter method: specifies that an object should be deleted.
In the return value of a setter method: indicates that an object has been deleted.
DEFAULT 0 --- This type controls the life cycle of objects passed in the XML API.

When used in a setter method (such as configConfMo), the ModificationStatus specifies whether an object should be created, modified, deleted or removed.
In the return value of a setter method, the ModificationStatus indicates the actual operation that was performed. For example, the ModificationStatus is set to "created" if the object was created. The ModificationStatus is not set if the object was neither created, modified, deleted or removed.

When invoking a setter method, the ModificationStatus is optional:
If a setter method such as configConfMo is invoked and the ModificationStatus is not set, the system automatically determines if the object should be created or modified.






type

Type: policer:PolicerType
Primitive Type: scalar:Uint16

Units: null
Encrypted: false
Access: implicit
Category: TopLevelRegular
    Comments:
The specific type of the object or component.
Constants
nonagg 0 nonagg NO COMMENTS
agg 1 agg NO COMMENTS
DEFAULT nonagg(0) nonagg NO COMMENTS