Class copp:If (CONCRETE)

Class ID:10157
Class Label: CoPP Interface
Encrypted: false - Exportable: true - Persistent: true - Configurable: true - Subject to Quota: Disabled - Abstraction Layer: Concrete Model
Write Access: [access-qos, admin]
Read Access: [access-qos, admin]
Creatable/Deletable: yes (see Container Mos for details)
Semantic Scope: Fabric
Semantic Scope Evaluation Rule: Parent
Monitoring Policy Source: Parent
Monitoring Flags : [ IsObservable: true, HasStats: false, HasFaults: true, HasHealth: true, HasEventRules: false ]

Interface info

Naming Rules
RN FORMAT: if-{[id]}

    [1] PREFIX=if- PROPERTY = id




DN FORMAT: 

[0] topology/pod-{id}/node-{id}/sys/copp/classp-{name}/if-{[id]}

[1] sys/copp/classp-{name}/if-{[id]}

                


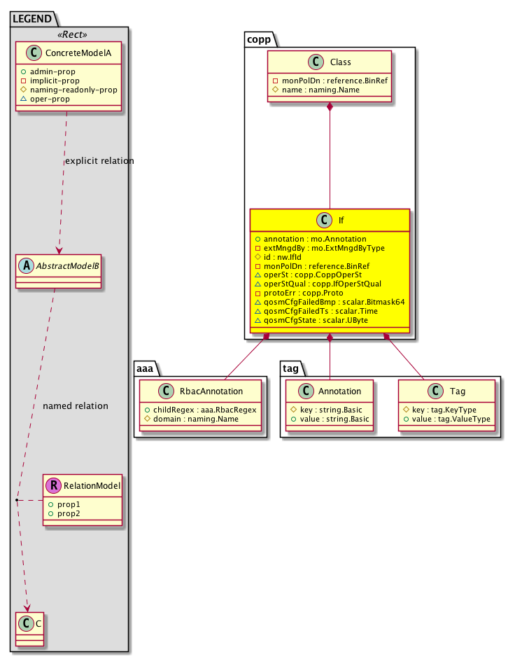
Diagram

Container Mos: copp:Class (deletable:yes),
Contained Mos: aaa:RbacAnnotation, tag:Annotation, tag:Tag,


Containers Hierarchies
[V] top:Root  This class represents the root element in the object hierarchy. All managed objects in the system are descendants of the Root element.
 ├
[V] fabric:Topology The root for IFC topology.
 
 ├
[V] fabric:Pod A pod.
 
 
 ├
[V] fabric:Node The root node for the APIC.
 
 
 
 ├
[V] top:System The APIC uses a policy model to combine data into a health score. Health scores can be aggregated for a variety of areas such as for the infrastructure, applications, or services. The category health score is calculated using a Lp -Norm formula. The health score penalty equals 100 minus the health score. The health score penalty represents the overall health score penalties of a set of MOs that belong to a given category and are children or direc...
 
 
 
 
 ├
[V] copp:Entity Represents control plane entity information.
 
 
 
 
 
 ├
[V] copp:Class Represents a control plane policing (COPP) policy class, which contains a set of rules describing policer rates.
 
 
 
 
 
 
 ├
[V] copp:If  Interface info
[V] top:Root  This class represents the root element in the object hierarchy. All managed objects in the system are descendants of the Root element.
 ├
[V] top:System The APIC uses a policy model to combine data into a health score. Health scores can be aggregated for a variety of areas such as for the infrastructure, applications, or services. The category health score is calculated using a Lp -Norm formula. The health score penalty equals 100 minus the health score. The health score penalty represents the overall health score penalties of a set of MOs that belong to a given category and are children or direc...
 
 ├
[V] copp:Entity Represents control plane entity information.
 
 
 ├
[V] copp:Class Represents a control plane policing (COPP) policy class, which contains a set of rules describing policer rates.
 
 
 
 ├
[V] copp:If  Interface info


Contained Hierarchy
[V] copp:If  Interface info
 ├
[V] aaa:RbacAnnotation  RbacAnnotation is used for capturing rbac properties of any apic object Objects can append rbacannotations as Object->RbacAnnotation which is then checked for domain eligibility
 ├
[V] fault:Counts An immutable object that provides the number of critical, major, minor, and warning faults raised on its parent object and its subtree.
 ├
[V] fault:Inst Contains detailed information of a fault. This object is attached as a child of the object on which the fault condition occurred. One instance object is created for each fault condition of the parent object. A fault instance object is identified by a fault code.
 
 ├
[V] aaa:RbacAnnotation  RbacAnnotation is used for capturing rbac properties of any apic object Objects can append rbacannotations as Object->RbacAnnotation which is then checked for domain eligibility
 
 ├
[V] tag:Annotation 
 
 ├
[V] tag:Tag 
 ├
[V] health:Inst A base class for a health score instance.(Switch only)
 ├
[V] tag:Annotation 
 ├
[V] tag:Tag 


Inheritance
[V] copp:If  Interface info


Events
                copp:If:creation__copp_If
copp:If:modification__copp_If
copp:If:deletion__copp_If


Faults
                copp:If:installationFailedHwErr
copp:If:installationFailedIfAclLabelUnavailable
copp:If:installationFailedInvalidRateBurst
copp:If:installationFailedPolicerUnvailable
copp:If:installationFailedTcamUnavailable


Fsms
                


Properties Summary
Defined in: copp:If
mo:Annotation
          string:Basic
annotation  (copp:If:annotation)
           NO COMMENTS
mo:ExtMngdByType
          scalar:Bitmask32
extMngdBy  (copp:If:extMngdBy)
           NO COMMENTS
nw:IfId
          base:IfIndex
id  (copp:If:id)
           An object identifier.
reference:BinRef monPolDn  (copp:If:monPolDn)
           The monitoring policy attached to this observable object.
copp:CoppOperSt
          scalar:Bitmask16
operSt  (copp:If:operSt)
           The runtime state of the object or policy.
copp:IfOperStQual
          scalar:Enum8
operStQual  (copp:If:operStQual)
           The chassis operational status qualifier.
copp:Proto
          scalar:Bitmask64
protoErr  (copp:If:protoErr)
           A protocol error detected in an ISIS process.
scalar:Bitmask64 qosmCfgFailedBmp  (copp:If:qosmCfgFailedBmp)
           A bitmap of configuration attributes that failed to be applied.
scalar:Time qosmCfgFailedTs  (copp:If:qosmCfgFailedTs)
           The timestamp of the last failed configuration.
scalar:UByte qosmCfgState  (copp:If:qosmCfgState)
           The status of a configuration. This property specifies if the rules have been programmed. If the value is set to 1, PE will retry after every 30 seconds.
Defined in: mo:Ownable
scalar:Uint16 uid  (mo:Ownable:uid)
           A unique identifier for this object.
Defined in: mo:Resolvable
mo:Owner
          scalar:Enum8
lcOwn  (mo:Resolvable:lcOwn)
           A value that indicates how this object was created. For internal use only.
Defined in: mo:TopProps
mo:ModificationChildAction
          scalar:Bitmask32
childAction  (mo:TopProps:childAction)
           Delete or ignore. For internal use only.
reference:BinRef dn  (mo:TopProps:dn)
           A tag or metadata is a non-hierarchical keyword or term assigned to the fabric module.
reference:BinRN rn  (mo:TopProps:rn)
           Identifies an object from its siblings within the context of its parent object. The distinguished name contains a sequence of relative names.
mo:ModificationStatus
          scalar:Bitmask32
status  (mo:TopProps:status)
           The upgrade status. This property is for internal use only.
Defined in: mo:Modifiable
mo:TStamp
          scalar:Date
modTs  (mo:Modifiable:modTs)
           The time when this object was last modified.
Properties Detail

annotation

Type: mo:Annotation
Primitive Type: string:Basic

Units: null
Encrypted: false
Access: admin
Category: TopLevelRegular
Property Validators:
    Range:  min: "0"  max: "128"
        Allowed Chars:
            Regex: [a-zA-Z0-9_.:-]+
    Comments:
NO COMMENTS



childAction

Type: mo:ModificationChildAction
Primitive Type: scalar:Bitmask32

Units: null
Encrypted: false
Access: implicit
Category: TopLevelChildAction
    Comments:
Delete or ignore. For internal use only.
Constants
deleteAll 16384u deleteAll NO COMMENTS
ignore 4096u ignore NO COMMENTS
deleteNonPresent 8192u deleteNonPresent NO COMMENTS
DEFAULT 0 --- This type is used to





dn

Type: reference:BinRef

Units: null
Encrypted: false
Access: implicit
Category: TopLevelDn
    Comments:
A tag or metadata is a non-hierarchical keyword or term assigned to the fabric module.



extMngdBy

Type: mo:ExtMngdByType
Primitive Type: scalar:Bitmask32

Units: null
Encrypted: false
Access: implicit
Category: TopLevelRegular
    Comments:
NO COMMENTS
Constants
undefined 0u undefined NO COMMENTS
msc 1u msc NO COMMENTS
DEFAULT undefined(0u) undefined NO COMMENTS





id

Type: nw:IfId
Primitive Type: base:IfIndex

Units: null
Encrypted: false
Naming Property -- [NAMING RULES]
Access: naming
Category: TopLevelRegular
Property Validators:
    Comments:
An object identifier.



lcOwn

Type: mo:Owner
Primitive Type: scalar:Enum8

Units: null
Encrypted: false
Access: implicit
Category: TopLevelRegular
    Comments:
A value that indicates how this object was created. For internal use only.
Constants
local 0 Local NO COMMENTS
policy 1 Policy NO COMMENTS
replica 2 Replica NO COMMENTS
resolveOnBehalf 3 ResolvedOnBehalf NO COMMENTS
implicit 4 Implicit NO COMMENTS
DEFAULT local(0) Local NO COMMENTS





modTs

Type: mo:TStamp
Primitive Type: scalar:Date

Units: null
Encrypted: false
Access: implicit
Category: TopLevelRegular
    Comments:
The time when this object was last modified.
Constants
never 0ull never NO COMMENTS
DEFAULT never(0ull) never NO COMMENTS





monPolDn

Type: reference:BinRef

Units: null
Encrypted: false
Access: implicit
Category: TopLevelRegular
    Comments:
The monitoring policy attached to this observable object.



operSt

Type: copp:CoppOperSt
Primitive Type: scalar:Bitmask16

Units: null
Encrypted: false
Access: oper
Category: TopLevelRegular
Property Validators:
    Comments:
The runtime state of the object or policy.
Constants
up 1 Up NO COMMENTS
down 2 Down NO COMMENTS
DEFAULT 0 --- Filter operational state





operStQual

Type: copp:IfOperStQual
Primitive Type: scalar:Enum8

Units: null
Encrypted: false
Access: oper
Category: TopLevelRegular
Property Validators:
    Comments:
The chassis operational status qualifier.
Constants
none 0 None NO COMMENTS
tcam-unavailable 1 TCAM unavailable NO COMMENTS
iflabel-unavailable 2 Iflabel unavailable NO COMMENTS
hardware-err 3 Hardware error NO COMMENTS
policer-unavailable 4 Policer unavailable NO COMMENTS
invalid-rate-burst 5 Invalid rate/burst value NO COMMENTS
unsupported-hw 6 Hardware not supported NO COMMENTS
invalid-port-type 7 PPPI COPP not supported on this port type NO COMMENTS
DEFAULT none(0) None NO COMMENTS





protoErr

Type: copp:Proto
Primitive Type: scalar:Bitmask64

Units: null
Encrypted: false
Access: implicit
Category: TopLevelRegular
    Comments:
A protocol error detected in an ISIS process.
Constants
icmp 1024ull ICMP NO COMMENTS
acllog 1048576ull ACLLOG NO COMMENTS
arp 128ull ARP NO COMMENTS
static 131072ull STATIC NO COMMENTS
ifcother 134217728ull IFCOTHER NO COMMENTS
stp 16384ull STP NO COMMENTS
infraarp 16777216ull INFRAARP NO COMMENTS
lldp 16ull LLDP NO COMMENTS
bgp 1ull BGP NO COMMENTS
zmq 2048ull ZMQ NO COMMENTS
mcp 2097152ull MCP NO COMMENTS
dhcp 256ull DHCP NO COMMENTS
ifc 262144ull IFC NO COMMENTS
glean 268435456ull GLEAN NO COMMENTS
ospf 2ull OSPF NO COMMENTS
bfd 32768ull BFD NO COMMENTS
lacp 32ull LACP NO COMMENTS
permitlog 33554432ull PERMITLOG NO COMMENTS
mgmt 4096ull MGMT NO COMMENTS
eigrp 4194304ull EIGRP NO COMMENTS
cdp 4ull CDP NO COMMENTS
igmp 512ull IGMP NO COMMENTS
coop 524288ull COOP NO COMMENTS
tor-glean 536870912ull TOR-GLEAN NO COMMENTS
isis 64ull ISIS NO COMMENTS
pim 65536ull PIM NO COMMENTS
ifcspan 67108864ull IFCSPAN NO COMMENTS
snmp 8192ull SNMP NO COMMENTS
nd 8388608ull ND NO COMMENTS
traceroute 8ull TRACEROUTE NO COMMENTS
DEFAULT 0 --- Protocol





qosmCfgFailedBmp

Type: scalar:Bitmask64

Units: null
Encrypted: false
Access: oper
Category: TopLevelRegular
Property Validators:
    Comments:
A bitmap of configuration attributes that failed to be applied.
Constants
copp:IflcOwn_failed_flag -9223372036854775808ull --- NO COMMENTS
copp:Ifannotation_failed_flag 1ull --- NO COMMENTS
copp:IfmodTs_failed_flag 2305843009213693952ull --- NO COMMENTS
copp:IfextMngdBy_failed_flag 2ull --- NO COMMENTS
copp:Ifuid_failed_flag 4611686018427387904ull --- NO COMMENTS
copp:Ifid_failed_flag 4ull --- NO COMMENTS
copp:IfmonPolDn_failed_flag 8ull --- NO COMMENTS
DEFAULT 0 --- NO COMMENTS





qosmCfgFailedTs

Type: scalar:Time

Units: null
Encrypted: false
Access: oper
Category: TopLevelRegular
Property Validators:
    Comments:
The timestamp of the last failed configuration.



qosmCfgState

Type: scalar:UByte

Units: null
Encrypted: false
Access: oper
Category: TopLevelRegular
Property Validators:
    Comments:
The status of a configuration. This property specifies if the rules have been programmed. If the value is set to 1, PE will retry after every 30 seconds.



rn

Type: reference:BinRN

Units: null
Encrypted: false
Access: implicit
Category: TopLevelRn
    Comments:
Identifies an object from its siblings within the context of its parent object. The distinguished name contains a sequence of relative names.



status

Type: mo:ModificationStatus
Primitive Type: scalar:Bitmask32

Units: null
Encrypted: false
Access: implicit
Category: TopLevelStatus
    Comments:
The upgrade status. This property is for internal use only.
Constants
created 2u created In a setter method: specifies that an object should be created. An error is returned if the object already exists.
In the return value of a setter method: indicates that an object has been created.
modified 4u modified In a setter method: specifies that an object should be modified
In the return value of a setter method: indicates that an object has been modified.
deleted 8u deleted In a setter method: specifies that an object should be deleted.
In the return value of a setter method: indicates that an object has been deleted.
DEFAULT 0 --- This type controls the life cycle of objects passed in the XML API.

When used in a setter method (such as configConfMo), the ModificationStatus specifies whether an object should be created, modified, deleted or removed.
In the return value of a setter method, the ModificationStatus indicates the actual operation that was performed. For example, the ModificationStatus is set to "created" if the object was created. The ModificationStatus is not set if the object was neither created, modified, deleted or removed.

When invoking a setter method, the ModificationStatus is optional:
If a setter method such as configConfMo is invoked and the ModificationStatus is not set, the system automatically determines if the object should be created or modified.






uid

Type: scalar:Uint16

Units: null
Encrypted: false
Access: implicit
Category: TopLevelRegular
    Comments:
A unique identifier for this object.