Class dbg:AcLinkT2DTx (CONCRETE)

Class ID:4034
Class Label: On-Going Link Atomic Counter Transmit Stats
Encrypted: false - Exportable: false - Persistent: false - Configurable: false - Subject to Quota: Disabled - Abstraction Layer: Ambiguous Placement in the Model
Write Access: [NON CONFIGURABLE]
Read Access: [admin, fabric-connectivity-mgmt, fabric-connectivity-util, fabric-equipment, ops]
Creatable/Deletable: yes (see Container Mos for details)
Semantic Scope: Fabric
Semantic Scope Evaluation Rule: Parent
Monitoring Policy Source: Parent
Monitoring Flags : [ IsObservable: false, HasStats: false, HasFaults: false, HasHealth: false, HasEventRules: false ]

The atomic counter link T2DTx.

Naming Rules
RN FORMAT: linkT2DTx-{srcSlotId}-{srcPortId}-to-{dstSlotId}-{dstPortId}

    [1] PREFIX=linkT2DTx- PROPERTY = srcSlotId


    [2] PREFIX=- PROPERTY = srcPortId


    [3] PREFIX=-to- PROPERTY = dstSlotId


    [4] PREFIX=- PROPERTY = dstPortId




DN FORMAT: 

[0] dbgs/ac/dvpcpath-{srcNodeId}-to-{dstNodeId}-{dstNodeId2}/dvpcpathTx-{srcNodeId}-to-{dstNodeId}-{dstNodeId2}/trailTx-{transitNodeId}/linkT2DTx-{srcSlotId}-{srcPortId}-to-{dstSlotId}-{dstPortId}

[1] topology/pod-{id}/node-{id}/ndbgs/ac/dvpcpath-{srcNodeId}-to-{dstNodeId}-{dstNodeId2}/dvpcpathTx-{srcNodeId}-to-{dstNodeId}-{dstNodeId2}/trailTx-{transitNodeId}/linkT2DTx-{srcSlotId}-{srcPortId}-to-{dstSlotId}-{dstPortId}

[2] ndbgs/ac/dvpcpath-{srcNodeId}-to-{dstNodeId}-{dstNodeId2}/dvpcpathTx-{srcNodeId}-to-{dstNodeId}-{dstNodeId2}/trailTx-{transitNodeId}/linkT2DTx-{srcSlotId}-{srcPortId}-to-{dstSlotId}-{dstPortId}

[3] dbgs/ac/sdvpcpath-{srcNodeId}-{srcNodeId2}-to-{dstNodeId}-{dstNodeId2}/dvpcpathTx-{srcNodeId}-to-{dstNodeId}-{dstNodeId2}/trailTx-{transitNodeId}/linkT2DTx-{srcSlotId}-{srcPortId}-to-{dstSlotId}-{dstPortId}

[4] topology/pod-{id}/node-{id}/ndbgs/ac/sdvpcpath-{srcNodeId}-{srcNodeId2}-to-{dstNodeId}-{dstNodeId2}/dvpcpathTx-{srcNodeId}-to-{dstNodeId}-{dstNodeId2}/trailTx-{transitNodeId}/linkT2DTx-{srcSlotId}-{srcPortId}-to-{dstSlotId}-{dstPortId}

[5] ndbgs/ac/sdvpcpath-{srcNodeId}-{srcNodeId2}-to-{dstNodeId}-{dstNodeId2}/dvpcpathTx-{srcNodeId}-to-{dstNodeId}-{dstNodeId2}/trailTx-{transitNodeId}/linkT2DTx-{srcSlotId}-{srcPortId}-to-{dstSlotId}-{dstPortId}

[6] dbgs/ac/og/b1/dvpcpathTx-{srcNodeId}-to-{dstNodeId}-{dstNodeId2}/trailTx-{transitNodeId}/linkT2DTx-{srcSlotId}-{srcPortId}-to-{dstSlotId}-{dstPortId}

[7] topology/pod-{id}/node-{id}/ndbgs/ac/og/b1/dvpcpathTx-{srcNodeId}-to-{dstNodeId}-{dstNodeId2}/trailTx-{transitNodeId}/linkT2DTx-{srcSlotId}-{srcPortId}-to-{dstSlotId}-{dstPortId}

[8] ndbgs/ac/og/b1/dvpcpathTx-{srcNodeId}-to-{dstNodeId}-{dstNodeId2}/trailTx-{transitNodeId}/linkT2DTx-{srcSlotId}-{srcPortId}-to-{dstSlotId}-{dstPortId}

[9] dbgs/ac/og/b0/dvpcpathTx-{srcNodeId}-to-{dstNodeId}-{dstNodeId2}/trailTx-{transitNodeId}/linkT2DTx-{srcSlotId}-{srcPortId}-to-{dstSlotId}-{dstPortId}

[10] topology/pod-{id}/node-{id}/ndbgs/ac/og/b0/dvpcpathTx-{srcNodeId}-to-{dstNodeId}-{dstNodeId2}/trailTx-{transitNodeId}/linkT2DTx-{srcSlotId}-{srcPortId}-to-{dstSlotId}-{dstPortId}

[11] ndbgs/ac/og/b0/dvpcpathTx-{srcNodeId}-to-{dstNodeId}-{dstNodeId2}/trailTx-{transitNodeId}/linkT2DTx-{srcSlotId}-{srcPortId}-to-{dstSlotId}-{dstPortId}

[12] dbgs/ac/svpcpath-{srcNodeId}-{srcNodeId2}-to-{dstNodeId}/svpcpathTx-{srcNodeId}-{srcNodeId2}-to-{dstNodeId}/trailTx-{transitNodeId}/linkT2DTx-{srcSlotId}-{srcPortId}-to-{dstSlotId}-{dstPortId}

[13] topology/pod-{id}/node-{id}/ndbgs/ac/svpcpath-{srcNodeId}-{srcNodeId2}-to-{dstNodeId}/svpcpathTx-{srcNodeId}-{srcNodeId2}-to-{dstNodeId}/trailTx-{transitNodeId}/linkT2DTx-{srcSlotId}-{srcPortId}-to-{dstSlotId}-{dstPortId}

[14] ndbgs/ac/svpcpath-{srcNodeId}-{srcNodeId2}-to-{dstNodeId}/svpcpathTx-{srcNodeId}-{srcNodeId2}-to-{dstNodeId}/trailTx-{transitNodeId}/linkT2DTx-{srcSlotId}-{srcPortId}-to-{dstSlotId}-{dstPortId}

[15] dbgs/ac/sdvpcpath-{srcNodeId}-{srcNodeId2}-to-{dstNodeId}-{dstNodeId2}/svpcpathTx-{srcNodeId}-{srcNodeId2}-to-{dstNodeId}/trailTx-{transitNodeId}/linkT2DTx-{srcSlotId}-{srcPortId}-to-{dstSlotId}-{dstPortId}

[16] topology/pod-{id}/node-{id}/ndbgs/ac/sdvpcpath-{srcNodeId}-{srcNodeId2}-to-{dstNodeId}-{dstNodeId2}/svpcpathTx-{srcNodeId}-{srcNodeId2}-to-{dstNodeId}/trailTx-{transitNodeId}/linkT2DTx-{srcSlotId}-{srcPortId}-to-{dstSlotId}-{dstPortId}

[17] ndbgs/ac/sdvpcpath-{srcNodeId}-{srcNodeId2}-to-{dstNodeId}-{dstNodeId2}/svpcpathTx-{srcNodeId}-{srcNodeId2}-to-{dstNodeId}/trailTx-{transitNodeId}/linkT2DTx-{srcSlotId}-{srcPortId}-to-{dstSlotId}-{dstPortId}

[18] dbgs/ac/og/b1/svpcpathTx-{srcNodeId}-{srcNodeId2}-to-{dstNodeId}/trailTx-{transitNodeId}/linkT2DTx-{srcSlotId}-{srcPortId}-to-{dstSlotId}-{dstPortId}

[19] topology/pod-{id}/node-{id}/ndbgs/ac/og/b1/svpcpathTx-{srcNodeId}-{srcNodeId2}-to-{dstNodeId}/trailTx-{transitNodeId}/linkT2DTx-{srcSlotId}-{srcPortId}-to-{dstSlotId}-{dstPortId}

[20] ndbgs/ac/og/b1/svpcpathTx-{srcNodeId}-{srcNodeId2}-to-{dstNodeId}/trailTx-{transitNodeId}/linkT2DTx-{srcSlotId}-{srcPortId}-to-{dstSlotId}-{dstPortId}

[21] dbgs/ac/og/b0/svpcpathTx-{srcNodeId}-{srcNodeId2}-to-{dstNodeId}/trailTx-{transitNodeId}/linkT2DTx-{srcSlotId}-{srcPortId}-to-{dstSlotId}-{dstPortId}

[22] topology/pod-{id}/node-{id}/ndbgs/ac/og/b0/svpcpathTx-{srcNodeId}-{srcNodeId2}-to-{dstNodeId}/trailTx-{transitNodeId}/linkT2DTx-{srcSlotId}-{srcPortId}-to-{dstSlotId}-{dstPortId}

[23] ndbgs/ac/og/b0/svpcpathTx-{srcNodeId}-{srcNodeId2}-to-{dstNodeId}/trailTx-{transitNodeId}/linkT2DTx-{srcSlotId}-{srcPortId}-to-{dstSlotId}-{dstPortId}

[24] dbgs/ac/dvpcpath-{srcNodeId}-to-{dstNodeId}-{dstNodeId2}/pathTx-{srcNodeId}-to-{dstNodeId}/trailTx-{transitNodeId}/linkT2DTx-{srcSlotId}-{srcPortId}-to-{dstSlotId}-{dstPortId}

[25] topology/pod-{id}/node-{id}/ndbgs/ac/dvpcpath-{srcNodeId}-to-{dstNodeId}-{dstNodeId2}/pathTx-{srcNodeId}-to-{dstNodeId}/trailTx-{transitNodeId}/linkT2DTx-{srcSlotId}-{srcPortId}-to-{dstSlotId}-{dstPortId}

[26] ndbgs/ac/dvpcpath-{srcNodeId}-to-{dstNodeId}-{dstNodeId2}/pathTx-{srcNodeId}-to-{dstNodeId}/trailTx-{transitNodeId}/linkT2DTx-{srcSlotId}-{srcPortId}-to-{dstSlotId}-{dstPortId}

[27] dbgs/ac/svpcpath-{srcNodeId}-{srcNodeId2}-to-{dstNodeId}/pathTx-{srcNodeId}-to-{dstNodeId}/trailTx-{transitNodeId}/linkT2DTx-{srcSlotId}-{srcPortId}-to-{dstSlotId}-{dstPortId}

[28] topology/pod-{id}/node-{id}/ndbgs/ac/svpcpath-{srcNodeId}-{srcNodeId2}-to-{dstNodeId}/pathTx-{srcNodeId}-to-{dstNodeId}/trailTx-{transitNodeId}/linkT2DTx-{srcSlotId}-{srcPortId}-to-{dstSlotId}-{dstPortId}

[29] ndbgs/ac/svpcpath-{srcNodeId}-{srcNodeId2}-to-{dstNodeId}/pathTx-{srcNodeId}-to-{dstNodeId}/trailTx-{transitNodeId}/linkT2DTx-{srcSlotId}-{srcPortId}-to-{dstSlotId}-{dstPortId}

[30] dbgs/ac/sdvpcpath-{srcNodeId}-{srcNodeId2}-to-{dstNodeId}-{dstNodeId2}/pathTx-{srcNodeId}-to-{dstNodeId}/trailTx-{transitNodeId}/linkT2DTx-{srcSlotId}-{srcPortId}-to-{dstSlotId}-{dstPortId}

[31] topology/pod-{id}/node-{id}/ndbgs/ac/sdvpcpath-{srcNodeId}-{srcNodeId2}-to-{dstNodeId}-{dstNodeId2}/pathTx-{srcNodeId}-to-{dstNodeId}/trailTx-{transitNodeId}/linkT2DTx-{srcSlotId}-{srcPortId}-to-{dstSlotId}-{dstPortId}

[32] ndbgs/ac/sdvpcpath-{srcNodeId}-{srcNodeId2}-to-{dstNodeId}-{dstNodeId2}/pathTx-{srcNodeId}-to-{dstNodeId}/trailTx-{transitNodeId}/linkT2DTx-{srcSlotId}-{srcPortId}-to-{dstSlotId}-{dstPortId}

[33] dbgs/ac/path-{srcNodeId}-to-{dstNodeId}/pathTx-{srcNodeId}-to-{dstNodeId}/trailTx-{transitNodeId}/linkT2DTx-{srcSlotId}-{srcPortId}-to-{dstSlotId}-{dstPortId}

[34] topology/pod-{id}/node-{id}/ndbgs/ac/path-{srcNodeId}-to-{dstNodeId}/pathTx-{srcNodeId}-to-{dstNodeId}/trailTx-{transitNodeId}/linkT2DTx-{srcSlotId}-{srcPortId}-to-{dstSlotId}-{dstPortId}

[35] ndbgs/ac/path-{srcNodeId}-to-{dstNodeId}/pathTx-{srcNodeId}-to-{dstNodeId}/trailTx-{transitNodeId}/linkT2DTx-{srcSlotId}-{srcPortId}-to-{dstSlotId}-{dstPortId}

[36] dbgs/ac/og/b1/pathTx-{srcNodeId}-to-{dstNodeId}/trailTx-{transitNodeId}/linkT2DTx-{srcSlotId}-{srcPortId}-to-{dstSlotId}-{dstPortId}

[37] topology/pod-{id}/node-{id}/ndbgs/ac/og/b1/pathTx-{srcNodeId}-to-{dstNodeId}/trailTx-{transitNodeId}/linkT2DTx-{srcSlotId}-{srcPortId}-to-{dstSlotId}-{dstPortId}

[38] ndbgs/ac/og/b1/pathTx-{srcNodeId}-to-{dstNodeId}/trailTx-{transitNodeId}/linkT2DTx-{srcSlotId}-{srcPortId}-to-{dstSlotId}-{dstPortId}

[39] dbgs/ac/og/b0/pathTx-{srcNodeId}-to-{dstNodeId}/trailTx-{transitNodeId}/linkT2DTx-{srcSlotId}-{srcPortId}-to-{dstSlotId}-{dstPortId}

[40] topology/pod-{id}/node-{id}/ndbgs/ac/og/b0/pathTx-{srcNodeId}-to-{dstNodeId}/trailTx-{transitNodeId}/linkT2DTx-{srcSlotId}-{srcPortId}-to-{dstSlotId}-{dstPortId}

[41] ndbgs/ac/og/b0/pathTx-{srcNodeId}-to-{dstNodeId}/trailTx-{transitNodeId}/linkT2DTx-{srcSlotId}-{srcPortId}-to-{dstSlotId}-{dstPortId}

                


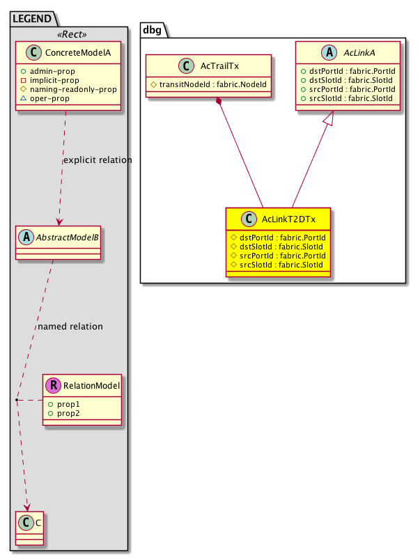
Diagram

Super Mo: dbg:AcLinkA,
Container Mos: dbg:AcTrailTx (deletable:yes),


Containers Hierarchies
[V] top:Root  This class represents the root element in the object hierarchy. All managed objects in the system are descendants of the Root element.
 ├
[V] dbg:Cont IFC level debug apparatus container.
 
 ├
[V] dbg:AC The atomic counter.
 
 
 ├
[V] dbg:DVPCPath 
 
 
 
 ├
[V] dbg:DVPCPathTx 
 
 
 
 
 ├
[V] dbg:AcTrailTx The atomic counter trail Tx.
 
 
 
 
 
 ├
[V] dbg:AcLinkT2DTx The atomic counter link T2DTx.
[V] top:Root  This class represents the root element in the object hierarchy. All managed objects in the system are descendants of the Root element.
 ├
[V] fabric:Topology The root for IFC topology.
 
 ├
[V] fabric:Pod A pod.
 
 
 ├
[V] fabric:Node The root node for the APIC.
 
 
 
 ├
[V] dbg:NDbgs The node debugs.
 
 
 
 
 ├
[V] dbg:AC The atomic counter.
 
 
 
 
 
 ├
[V] dbg:DVPCPath 
 
 
 
 
 
 
 ├
[V] dbg:DVPCPathTx 
 
 
 
 
 
 
 
 ├
[V] dbg:AcTrailTx The atomic counter trail Tx.
 
 
 
 
 
 
 
 
 ├
[V] dbg:AcLinkT2DTx The atomic counter link T2DTx.
[V] top:Root  This class represents the root element in the object hierarchy. All managed objects in the system are descendants of the Root element.
 ├
[V] dbg:NDbgs The node debugs.
 
 ├
[V] dbg:AC The atomic counter.
 
 
 ├
[V] dbg:DVPCPath 
 
 
 
 ├
[V] dbg:DVPCPathTx 
 
 
 
 
 ├
[V] dbg:AcTrailTx The atomic counter trail Tx.
 
 
 
 
 
 ├
[V] dbg:AcLinkT2DTx The atomic counter link T2DTx.
[V] top:Root  This class represents the root element in the object hierarchy. All managed objects in the system are descendants of the Root element.
 ├
[V] dbg:Cont IFC level debug apparatus container.
 
 ├
[V] dbg:AC The atomic counter.
 
 
 ├
[V] dbg:SDVPCPath 
 
 
 
 ├
[V] dbg:DVPCPathTx 
 
 
 
 
 ├
[V] dbg:AcTrailTx The atomic counter trail Tx.
 
 
 
 
 
 ├
[V] dbg:AcLinkT2DTx The atomic counter link T2DTx.
[V] top:Root  This class represents the root element in the object hierarchy. All managed objects in the system are descendants of the Root element.
 ├
[V] fabric:Topology The root for IFC topology.
 
 ├
[V] fabric:Pod A pod.
 
 
 ├
[V] fabric:Node The root node for the APIC.
 
 
 
 ├
[V] dbg:NDbgs The node debugs.
 
 
 
 
 ├
[V] dbg:AC The atomic counter.
 
 
 
 
 
 ├
[V] dbg:SDVPCPath 
 
 
 
 
 
 
 ├
[V] dbg:DVPCPathTx 
 
 
 
 
 
 
 
 ├
[V] dbg:AcTrailTx The atomic counter trail Tx.
 
 
 
 
 
 
 
 
 ├
[V] dbg:AcLinkT2DTx The atomic counter link T2DTx.
[V] top:Root  This class represents the root element in the object hierarchy. All managed objects in the system are descendants of the Root element.
 ├
[V] dbg:NDbgs The node debugs.
 
 ├
[V] dbg:AC The atomic counter.
 
 
 ├
[V] dbg:SDVPCPath 
 
 
 
 ├
[V] dbg:DVPCPathTx 
 
 
 
 
 ├
[V] dbg:AcTrailTx The atomic counter trail Tx.
 
 
 
 
 
 ├
[V] dbg:AcLinkT2DTx The atomic counter link T2DTx.
[V] top:Root  This class represents the root element in the object hierarchy. All managed objects in the system are descendants of the Root element.
 ├
[V] dbg:Cont IFC level debug apparatus container.
 
 ├
[V] dbg:AC The atomic counter.
 
 
 ├
[V] dbg:OGAC The outgoing atomic counter.
 
 
 
 ├
[V] dbg:OGACB1 Container of On-Demand Atomic Counters - Bank 1.
 
 
 
 
 ├
[V] dbg:DVPCPathTx 
 
 
 
 
 
 ├
[V] dbg:AcTrailTx The atomic counter trail Tx.
 
 
 
 
 
 
 ├
[V] dbg:AcLinkT2DTx The atomic counter link T2DTx.
[V] top:Root  This class represents the root element in the object hierarchy. All managed objects in the system are descendants of the Root element.
 ├
[V] fabric:Topology The root for IFC topology.
 
 ├
[V] fabric:Pod A pod.
 
 
 ├
[V] fabric:Node The root node for the APIC.
 
 
 
 ├
[V] dbg:NDbgs The node debugs.
 
 
 
 
 ├
[V] dbg:AC The atomic counter.
 
 
 
 
 
 ├
[V] dbg:OGAC The outgoing atomic counter.
 
 
 
 
 
 
 ├
[V] dbg:OGACB1 Container of On-Demand Atomic Counters - Bank 1.
 
 
 
 
 
 
 
 ├
[V] dbg:DVPCPathTx 
 
 
 
 
 
 
 
 
 ├
[V] dbg:AcTrailTx The atomic counter trail Tx.
 
 
 
 
 
 
 
 
 
 ├
[V] dbg:AcLinkT2DTx The atomic counter link T2DTx.
[V] top:Root  This class represents the root element in the object hierarchy. All managed objects in the system are descendants of the Root element.
 ├
[V] dbg:NDbgs The node debugs.
 
 ├
[V] dbg:AC The atomic counter.
 
 
 ├
[V] dbg:OGAC The outgoing atomic counter.
 
 
 
 ├
[V] dbg:OGACB1 Container of On-Demand Atomic Counters - Bank 1.
 
 
 
 
 ├
[V] dbg:DVPCPathTx 
 
 
 
 
 
 ├
[V] dbg:AcTrailTx The atomic counter trail Tx.
 
 
 
 
 
 
 ├
[V] dbg:AcLinkT2DTx The atomic counter link T2DTx.
[V] top:Root  This class represents the root element in the object hierarchy. All managed objects in the system are descendants of the Root element.
 ├
[V] dbg:Cont IFC level debug apparatus container.
 
 ├
[V] dbg:AC The atomic counter.
 
 
 ├
[V] dbg:OGAC The outgoing atomic counter.
 
 
 
 ├
[V] dbg:OGACB0 On-Going Atomic Counters - Bank 0.
 
 
 
 
 ├
[V] dbg:DVPCPathTx 
 
 
 
 
 
 ├
[V] dbg:AcTrailTx The atomic counter trail Tx.
 
 
 
 
 
 
 ├
[V] dbg:AcLinkT2DTx The atomic counter link T2DTx.
[V] top:Root  This class represents the root element in the object hierarchy. All managed objects in the system are descendants of the Root element.
 ├
[V] fabric:Topology The root for IFC topology.
 
 ├
[V] fabric:Pod A pod.
 
 
 ├
[V] fabric:Node The root node for the APIC.
 
 
 
 ├
[V] dbg:NDbgs The node debugs.
 
 
 
 
 ├
[V] dbg:AC The atomic counter.
 
 
 
 
 
 ├
[V] dbg:OGAC The outgoing atomic counter.
 
 
 
 
 
 
 ├
[V] dbg:OGACB0 On-Going Atomic Counters - Bank 0.
 
 
 
 
 
 
 
 ├
[V] dbg:DVPCPathTx 
 
 
 
 
 
 
 
 
 ├
[V] dbg:AcTrailTx The atomic counter trail Tx.
 
 
 
 
 
 
 
 
 
 ├
[V] dbg:AcLinkT2DTx The atomic counter link T2DTx.
[V] top:Root  This class represents the root element in the object hierarchy. All managed objects in the system are descendants of the Root element.
 ├
[V] dbg:NDbgs The node debugs.
 
 ├
[V] dbg:AC The atomic counter.
 
 
 ├
[V] dbg:OGAC The outgoing atomic counter.
 
 
 
 ├
[V] dbg:OGACB0 On-Going Atomic Counters - Bank 0.
 
 
 
 
 ├
[V] dbg:DVPCPathTx 
 
 
 
 
 
 ├
[V] dbg:AcTrailTx The atomic counter trail Tx.
 
 
 
 
 
 
 ├
[V] dbg:AcLinkT2DTx The atomic counter link T2DTx.
[V] top:Root  This class represents the root element in the object hierarchy. All managed objects in the system are descendants of the Root element.
 ├
[V] dbg:Cont IFC level debug apparatus container.
 
 ├
[V] dbg:AC The atomic counter.
 
 
 ├
[V] dbg:SVPCPath 
 
 
 
 ├
[V] dbg:SVPCPathTx 
 
 
 
 
 ├
[V] dbg:AcTrailTx The atomic counter trail Tx.
 
 
 
 
 
 ├
[V] dbg:AcLinkT2DTx The atomic counter link T2DTx.
[V] top:Root  This class represents the root element in the object hierarchy. All managed objects in the system are descendants of the Root element.
 ├
[V] fabric:Topology The root for IFC topology.
 
 ├
[V] fabric:Pod A pod.
 
 
 ├
[V] fabric:Node The root node for the APIC.
 
 
 
 ├
[V] dbg:NDbgs The node debugs.
 
 
 
 
 ├
[V] dbg:AC The atomic counter.
 
 
 
 
 
 ├
[V] dbg:SVPCPath 
 
 
 
 
 
 
 ├
[V] dbg:SVPCPathTx 
 
 
 
 
 
 
 
 ├
[V] dbg:AcTrailTx The atomic counter trail Tx.
 
 
 
 
 
 
 
 
 ├
[V] dbg:AcLinkT2DTx The atomic counter link T2DTx.
[V] top:Root  This class represents the root element in the object hierarchy. All managed objects in the system are descendants of the Root element.
 ├
[V] dbg:NDbgs The node debugs.
 
 ├
[V] dbg:AC The atomic counter.
 
 
 ├
[V] dbg:SVPCPath 
 
 
 
 ├
[V] dbg:SVPCPathTx 
 
 
 
 
 ├
[V] dbg:AcTrailTx The atomic counter trail Tx.
 
 
 
 
 
 ├
[V] dbg:AcLinkT2DTx The atomic counter link T2DTx.
[V] top:Root  This class represents the root element in the object hierarchy. All managed objects in the system are descendants of the Root element.
 ├
[V] dbg:Cont IFC level debug apparatus container.
 
 ├
[V] dbg:AC The atomic counter.
 
 
 ├
[V] dbg:SDVPCPath 
 
 
 
 ├
[V] dbg:SVPCPathTx 
 
 
 
 
 ├
[V] dbg:AcTrailTx The atomic counter trail Tx.
 
 
 
 
 
 ├
[V] dbg:AcLinkT2DTx The atomic counter link T2DTx.
[V] top:Root  This class represents the root element in the object hierarchy. All managed objects in the system are descendants of the Root element.
 ├
[V] fabric:Topology The root for IFC topology.
 
 ├
[V] fabric:Pod A pod.
 
 
 ├
[V] fabric:Node The root node for the APIC.
 
 
 
 ├
[V] dbg:NDbgs The node debugs.
 
 
 
 
 ├
[V] dbg:AC The atomic counter.
 
 
 
 
 
 ├
[V] dbg:SDVPCPath 
 
 
 
 
 
 
 ├
[V] dbg:SVPCPathTx 
 
 
 
 
 
 
 
 ├
[V] dbg:AcTrailTx The atomic counter trail Tx.
 
 
 
 
 
 
 
 
 ├
[V] dbg:AcLinkT2DTx The atomic counter link T2DTx.
[V] top:Root  This class represents the root element in the object hierarchy. All managed objects in the system are descendants of the Root element.
 ├
[V] dbg:NDbgs The node debugs.
 
 ├
[V] dbg:AC The atomic counter.
 
 
 ├
[V] dbg:SDVPCPath 
 
 
 
 ├
[V] dbg:SVPCPathTx 
 
 
 
 
 ├
[V] dbg:AcTrailTx The atomic counter trail Tx.
 
 
 
 
 
 ├
[V] dbg:AcLinkT2DTx The atomic counter link T2DTx.
[V] top:Root  This class represents the root element in the object hierarchy. All managed objects in the system are descendants of the Root element.
 ├
[V] dbg:Cont IFC level debug apparatus container.
 
 ├
[V] dbg:AC The atomic counter.
 
 
 ├
[V] dbg:OGAC The outgoing atomic counter.
 
 
 
 ├
[V] dbg:OGACB1 Container of On-Demand Atomic Counters - Bank 1.
 
 
 
 
 ├
[V] dbg:SVPCPathTx 
 
 
 
 
 
 ├
[V] dbg:AcTrailTx The atomic counter trail Tx.
 
 
 
 
 
 
 ├
[V] dbg:AcLinkT2DTx The atomic counter link T2DTx.
[V] top:Root  This class represents the root element in the object hierarchy. All managed objects in the system are descendants of the Root element.
 ├
[V] fabric:Topology The root for IFC topology.
 
 ├
[V] fabric:Pod A pod.
 
 
 ├
[V] fabric:Node The root node for the APIC.
 
 
 
 ├
[V] dbg:NDbgs The node debugs.
 
 
 
 
 ├
[V] dbg:AC The atomic counter.
 
 
 
 
 
 ├
[V] dbg:OGAC The outgoing atomic counter.
 
 
 
 
 
 
 ├
[V] dbg:OGACB1 Container of On-Demand Atomic Counters - Bank 1.
 
 
 
 
 
 
 
 ├
[V] dbg:SVPCPathTx 
 
 
 
 
 
 
 
 
 ├
[V] dbg:AcTrailTx The atomic counter trail Tx.
 
 
 
 
 
 
 
 
 
 ├
[V] dbg:AcLinkT2DTx The atomic counter link T2DTx.
[V] top:Root  This class represents the root element in the object hierarchy. All managed objects in the system are descendants of the Root element.
 ├
[V] dbg:NDbgs The node debugs.
 
 ├
[V] dbg:AC The atomic counter.
 
 
 ├
[V] dbg:OGAC The outgoing atomic counter.
 
 
 
 ├
[V] dbg:OGACB1 Container of On-Demand Atomic Counters - Bank 1.
 
 
 
 
 ├
[V] dbg:SVPCPathTx 
 
 
 
 
 
 ├
[V] dbg:AcTrailTx The atomic counter trail Tx.
 
 
 
 
 
 
 ├
[V] dbg:AcLinkT2DTx The atomic counter link T2DTx.
[V] top:Root  This class represents the root element in the object hierarchy. All managed objects in the system are descendants of the Root element.
 ├
[V] dbg:Cont IFC level debug apparatus container.
 
 ├
[V] dbg:AC The atomic counter.
 
 
 ├
[V] dbg:OGAC The outgoing atomic counter.
 
 
 
 ├
[V] dbg:OGACB0 On-Going Atomic Counters - Bank 0.
 
 
 
 
 ├
[V] dbg:SVPCPathTx 
 
 
 
 
 
 ├
[V] dbg:AcTrailTx The atomic counter trail Tx.
 
 
 
 
 
 
 ├
[V] dbg:AcLinkT2DTx The atomic counter link T2DTx.
[V] top:Root  This class represents the root element in the object hierarchy. All managed objects in the system are descendants of the Root element.
 ├
[V] fabric:Topology The root for IFC topology.
 
 ├
[V] fabric:Pod A pod.
 
 
 ├
[V] fabric:Node The root node for the APIC.
 
 
 
 ├
[V] dbg:NDbgs The node debugs.
 
 
 
 
 ├
[V] dbg:AC The atomic counter.
 
 
 
 
 
 ├
[V] dbg:OGAC The outgoing atomic counter.
 
 
 
 
 
 
 ├
[V] dbg:OGACB0 On-Going Atomic Counters - Bank 0.
 
 
 
 
 
 
 
 ├
[V] dbg:SVPCPathTx 
 
 
 
 
 
 
 
 
 ├
[V] dbg:AcTrailTx The atomic counter trail Tx.
 
 
 
 
 
 
 
 
 
 ├
[V] dbg:AcLinkT2DTx The atomic counter link T2DTx.
[V] top:Root  This class represents the root element in the object hierarchy. All managed objects in the system are descendants of the Root element.
 ├
[V] dbg:NDbgs The node debugs.
 
 ├
[V] dbg:AC The atomic counter.
 
 
 ├
[V] dbg:OGAC The outgoing atomic counter.
 
 
 
 ├
[V] dbg:OGACB0 On-Going Atomic Counters - Bank 0.
 
 
 
 
 ├
[V] dbg:SVPCPathTx 
 
 
 
 
 
 ├
[V] dbg:AcTrailTx The atomic counter trail Tx.
 
 
 
 
 
 
 ├
[V] dbg:AcLinkT2DTx The atomic counter link T2DTx.
[V] top:Root  This class represents the root element in the object hierarchy. All managed objects in the system are descendants of the Root element.
 ├
[V] dbg:Cont IFC level debug apparatus container.
 
 ├
[V] dbg:AC The atomic counter.
 
 
 ├
[V] dbg:DVPCPath 
 
 
 
 ├
[V] dbg:AcPathTx Used for per-link and per-path per-link.
 
 
 
 
 ├
[V] dbg:AcTrailTx The atomic counter trail Tx.
 
 
 
 
 
 ├
[V] dbg:AcLinkT2DTx The atomic counter link T2DTx.
[V] top:Root  This class represents the root element in the object hierarchy. All managed objects in the system are descendants of the Root element.
 ├
[V] fabric:Topology The root for IFC topology.
 
 ├
[V] fabric:Pod A pod.
 
 
 ├
[V] fabric:Node The root node for the APIC.
 
 
 
 ├
[V] dbg:NDbgs The node debugs.
 
 
 
 
 ├
[V] dbg:AC The atomic counter.
 
 
 
 
 
 ├
[V] dbg:DVPCPath 
 
 
 
 
 
 
 ├
[V] dbg:AcPathTx Used for per-link and per-path per-link.
 
 
 
 
 
 
 
 ├
[V] dbg:AcTrailTx The atomic counter trail Tx.
 
 
 
 
 
 
 
 
 ├
[V] dbg:AcLinkT2DTx The atomic counter link T2DTx.
[V] top:Root  This class represents the root element in the object hierarchy. All managed objects in the system are descendants of the Root element.
 ├
[V] dbg:NDbgs The node debugs.
 
 ├
[V] dbg:AC The atomic counter.
 
 
 ├
[V] dbg:DVPCPath 
 
 
 
 ├
[V] dbg:AcPathTx Used for per-link and per-path per-link.
 
 
 
 
 ├
[V] dbg:AcTrailTx The atomic counter trail Tx.
 
 
 
 
 
 ├
[V] dbg:AcLinkT2DTx The atomic counter link T2DTx.
[V] top:Root  This class represents the root element in the object hierarchy. All managed objects in the system are descendants of the Root element.
 ├
[V] dbg:Cont IFC level debug apparatus container.
 
 ├
[V] dbg:AC The atomic counter.
 
 
 ├
[V] dbg:SVPCPath 
 
 
 
 ├
[V] dbg:AcPathTx Used for per-link and per-path per-link.
 
 
 
 
 ├
[V] dbg:AcTrailTx The atomic counter trail Tx.
 
 
 
 
 
 ├
[V] dbg:AcLinkT2DTx The atomic counter link T2DTx.
[V] top:Root  This class represents the root element in the object hierarchy. All managed objects in the system are descendants of the Root element.
 ├
[V] fabric:Topology The root for IFC topology.
 
 ├
[V] fabric:Pod A pod.
 
 
 ├
[V] fabric:Node The root node for the APIC.
 
 
 
 ├
[V] dbg:NDbgs The node debugs.
 
 
 
 
 ├
[V] dbg:AC The atomic counter.
 
 
 
 
 
 ├
[V] dbg:SVPCPath 
 
 
 
 
 
 
 ├
[V] dbg:AcPathTx Used for per-link and per-path per-link.
 
 
 
 
 
 
 
 ├
[V] dbg:AcTrailTx The atomic counter trail Tx.
 
 
 
 
 
 
 
 
 ├
[V] dbg:AcLinkT2DTx The atomic counter link T2DTx.
[V] top:Root  This class represents the root element in the object hierarchy. All managed objects in the system are descendants of the Root element.
 ├
[V] dbg:NDbgs The node debugs.
 
 ├
[V] dbg:AC The atomic counter.
 
 
 ├
[V] dbg:SVPCPath 
 
 
 
 ├
[V] dbg:AcPathTx Used for per-link and per-path per-link.
 
 
 
 
 ├
[V] dbg:AcTrailTx The atomic counter trail Tx.
 
 
 
 
 
 ├
[V] dbg:AcLinkT2DTx The atomic counter link T2DTx.
[V] top:Root  This class represents the root element in the object hierarchy. All managed objects in the system are descendants of the Root element.
 ├
[V] dbg:Cont IFC level debug apparatus container.
 
 ├
[V] dbg:AC The atomic counter.
 
 
 ├
[V] dbg:SDVPCPath 
 
 
 
 ├
[V] dbg:AcPathTx Used for per-link and per-path per-link.
 
 
 
 
 ├
[V] dbg:AcTrailTx The atomic counter trail Tx.
 
 
 
 
 
 ├
[V] dbg:AcLinkT2DTx The atomic counter link T2DTx.
[V] top:Root  This class represents the root element in the object hierarchy. All managed objects in the system are descendants of the Root element.
 ├
[V] fabric:Topology The root for IFC topology.
 
 ├
[V] fabric:Pod A pod.
 
 
 ├
[V] fabric:Node The root node for the APIC.
 
 
 
 ├
[V] dbg:NDbgs The node debugs.
 
 
 
 
 ├
[V] dbg:AC The atomic counter.
 
 
 
 
 
 ├
[V] dbg:SDVPCPath 
 
 
 
 
 
 
 ├
[V] dbg:AcPathTx Used for per-link and per-path per-link.
 
 
 
 
 
 
 
 ├
[V] dbg:AcTrailTx The atomic counter trail Tx.
 
 
 
 
 
 
 
 
 ├
[V] dbg:AcLinkT2DTx The atomic counter link T2DTx.
[V] top:Root  This class represents the root element in the object hierarchy. All managed objects in the system are descendants of the Root element.
 ├
[V] dbg:NDbgs The node debugs.
 
 ├
[V] dbg:AC The atomic counter.
 
 
 ├
[V] dbg:SDVPCPath 
 
 
 
 ├
[V] dbg:AcPathTx Used for per-link and per-path per-link.
 
 
 
 
 ├
[V] dbg:AcTrailTx The atomic counter trail Tx.
 
 
 
 
 
 ├
[V] dbg:AcLinkT2DTx The atomic counter link T2DTx.
[V] top:Root  This class represents the root element in the object hierarchy. All managed objects in the system are descendants of the Root element.
 ├
[V] dbg:Cont IFC level debug apparatus container.
 
 ├
[V] dbg:AC The atomic counter.
 
 
 ├
[V] dbg:AcPath The atomic counter path.
 
 
 
 ├
[V] dbg:AcPathTx Used for per-link and per-path per-link.
 
 
 
 
 ├
[V] dbg:AcTrailTx The atomic counter trail Tx.
 
 
 
 
 
 ├
[V] dbg:AcLinkT2DTx The atomic counter link T2DTx.
[V] top:Root  This class represents the root element in the object hierarchy. All managed objects in the system are descendants of the Root element.
 ├
[V] fabric:Topology The root for IFC topology.
 
 ├
[V] fabric:Pod A pod.
 
 
 ├
[V] fabric:Node The root node for the APIC.
 
 
 
 ├
[V] dbg:NDbgs The node debugs.
 
 
 
 
 ├
[V] dbg:AC The atomic counter.
 
 
 
 
 
 ├
[V] dbg:AcPath The atomic counter path.
 
 
 
 
 
 
 ├
[V] dbg:AcPathTx Used for per-link and per-path per-link.
 
 
 
 
 
 
 
 ├
[V] dbg:AcTrailTx The atomic counter trail Tx.
 
 
 
 
 
 
 
 
 ├
[V] dbg:AcLinkT2DTx The atomic counter link T2DTx.
[V] top:Root  This class represents the root element in the object hierarchy. All managed objects in the system are descendants of the Root element.
 ├
[V] dbg:NDbgs The node debugs.
 
 ├
[V] dbg:AC The atomic counter.
 
 
 ├
[V] dbg:AcPath The atomic counter path.
 
 
 
 ├
[V] dbg:AcPathTx Used for per-link and per-path per-link.
 
 
 
 
 ├
[V] dbg:AcTrailTx The atomic counter trail Tx.
 
 
 
 
 
 ├
[V] dbg:AcLinkT2DTx The atomic counter link T2DTx.
[V] top:Root  This class represents the root element in the object hierarchy. All managed objects in the system are descendants of the Root element.
 ├
[V] dbg:Cont IFC level debug apparatus container.
 
 ├
[V] dbg:AC The atomic counter.
 
 
 ├
[V] dbg:OGAC The outgoing atomic counter.
 
 
 
 ├
[V] dbg:OGACB1 Container of On-Demand Atomic Counters - Bank 1.
 
 
 
 
 ├
[V] dbg:AcPathTx Used for per-link and per-path per-link.
 
 
 
 
 
 ├
[V] dbg:AcTrailTx The atomic counter trail Tx.
 
 
 
 
 
 
 ├
[V] dbg:AcLinkT2DTx The atomic counter link T2DTx.
[V] top:Root  This class represents the root element in the object hierarchy. All managed objects in the system are descendants of the Root element.
 ├
[V] fabric:Topology The root for IFC topology.
 
 ├
[V] fabric:Pod A pod.
 
 
 ├
[V] fabric:Node The root node for the APIC.
 
 
 
 ├
[V] dbg:NDbgs The node debugs.
 
 
 
 
 ├
[V] dbg:AC The atomic counter.
 
 
 
 
 
 ├
[V] dbg:OGAC The outgoing atomic counter.
 
 
 
 
 
 
 ├
[V] dbg:OGACB1 Container of On-Demand Atomic Counters - Bank 1.
 
 
 
 
 
 
 
 ├
[V] dbg:AcPathTx Used for per-link and per-path per-link.
 
 
 
 
 
 
 
 
 ├
[V] dbg:AcTrailTx The atomic counter trail Tx.
 
 
 
 
 
 
 
 
 
 ├
[V] dbg:AcLinkT2DTx The atomic counter link T2DTx.
[V] top:Root  This class represents the root element in the object hierarchy. All managed objects in the system are descendants of the Root element.
 ├
[V] dbg:NDbgs The node debugs.
 
 ├
[V] dbg:AC The atomic counter.
 
 
 ├
[V] dbg:OGAC The outgoing atomic counter.
 
 
 
 ├
[V] dbg:OGACB1 Container of On-Demand Atomic Counters - Bank 1.
 
 
 
 
 ├
[V] dbg:AcPathTx Used for per-link and per-path per-link.
 
 
 
 
 
 ├
[V] dbg:AcTrailTx The atomic counter trail Tx.
 
 
 
 
 
 
 ├
[V] dbg:AcLinkT2DTx The atomic counter link T2DTx.
[V] top:Root  This class represents the root element in the object hierarchy. All managed objects in the system are descendants of the Root element.
 ├
[V] dbg:Cont IFC level debug apparatus container.
 
 ├
[V] dbg:AC The atomic counter.
 
 
 ├
[V] dbg:OGAC The outgoing atomic counter.
 
 
 
 ├
[V] dbg:OGACB0 On-Going Atomic Counters - Bank 0.
 
 
 
 
 ├
[V] dbg:AcPathTx Used for per-link and per-path per-link.
 
 
 
 
 
 ├
[V] dbg:AcTrailTx The atomic counter trail Tx.
 
 
 
 
 
 
 ├
[V] dbg:AcLinkT2DTx The atomic counter link T2DTx.
[V] top:Root  This class represents the root element in the object hierarchy. All managed objects in the system are descendants of the Root element.
 ├
[V] fabric:Topology The root for IFC topology.
 
 ├
[V] fabric:Pod A pod.
 
 
 ├
[V] fabric:Node The root node for the APIC.
 
 
 
 ├
[V] dbg:NDbgs The node debugs.
 
 
 
 
 ├
[V] dbg:AC The atomic counter.
 
 
 
 
 
 ├
[V] dbg:OGAC The outgoing atomic counter.
 
 
 
 
 
 
 ├
[V] dbg:OGACB0 On-Going Atomic Counters - Bank 0.
 
 
 
 
 
 
 
 ├
[V] dbg:AcPathTx Used for per-link and per-path per-link.
 
 
 
 
 
 
 
 
 ├
[V] dbg:AcTrailTx The atomic counter trail Tx.
 
 
 
 
 
 
 
 
 
 ├
[V] dbg:AcLinkT2DTx The atomic counter link T2DTx.
[V] top:Root  This class represents the root element in the object hierarchy. All managed objects in the system are descendants of the Root element.
 ├
[V] dbg:NDbgs The node debugs.
 
 ├
[V] dbg:AC The atomic counter.
 
 
 ├
[V] dbg:OGAC The outgoing atomic counter.
 
 
 
 ├
[V] dbg:OGACB0 On-Going Atomic Counters - Bank 0.
 
 
 
 
 ├
[V] dbg:AcPathTx Used for per-link and per-path per-link.
 
 
 
 
 
 ├
[V] dbg:AcTrailTx The atomic counter trail Tx.
 
 
 
 
 
 
 ├
[V] dbg:AcLinkT2DTx The atomic counter link T2DTx.


Contained Hierarchy
[V] dbg:AcLinkT2DTx The atomic counter link T2DTx.


Inheritance
[V] dbg:AcOgE Statistics of on-going atomic counter entry. These managed objects are contained within atomic counter banks. For example if an instance of this managed object is contained by OGACB0, then the counter values in this managed object instance would indicate the transmit stats for Bank 0. One of this mo would be instantiated for each atomic counter for each entry for each bank in each direction (Tx and Rx) abstract managed object.
 ├
[V] dbg:AcLinkA These are not atomic counters for the physical link. They are for traffic over the corresponding physical link for the trail that contains this object.
 
 ├
[V] dbg:AcLinkT2DTx The atomic counter link T2DTx.


Events
                


Faults
                


Fsms
                


Properties Summary
Defined in: dbg:AcLinkT2DTx
fabric:PortId
          scalar:UByte
dstPortId  (dbg:AcLinkT2DTx:dstPortId)
           Overrides:dbg:AcLinkA:dstPortId
           null
fabric:SlotId
          scalar:UByte
dstSlotId  (dbg:AcLinkT2DTx:dstSlotId)
           Overrides:dbg:AcLinkA:dstSlotId
           null
fabric:PortId
          scalar:UByte
srcPortId  (dbg:AcLinkT2DTx:srcPortId)
           Overrides:dbg:AcLinkA:srcPortId
           null
fabric:SlotId
          scalar:UByte
srcSlotId  (dbg:AcLinkT2DTx:srcSlotId)
           Overrides:dbg:AcLinkA:srcSlotId
           null
Defined in: dbg:AcOgE
scalar:Uint64 admitB  (dbg:AcOgE:admitB)
           **** LAST Collection ****
scalar:Uint64 admitP  (dbg:AcOgE:admitP)
           Number of admitted packets
scalar:Uint64 admitTotB  (dbg:AcOgE:admitTotB)
           **** Cumulative ****
scalar:Uint64 admitTotP  (dbg:AcOgE:admitTotP)
           Total Number of admitted packets
scalar:Uint64 dropB  (dbg:AcOgE:dropB)
           Number of dropped bytes
scalar:Uint64 dropP  (dbg:AcOgE:dropP)
           Number of dropped packets
scalar:Uint64 dropTotB  (dbg:AcOgE:dropTotB)
           Total Number of dropped bytes
scalar:Uint64 dropTotP  (dbg:AcOgE:dropTotP)
           Total of dropped packets
fabric:NodeId
          scalar:Uint16
dstNodeId  (dbg:AcOgE:dstNodeId)
           Dest. fabric node ID of the Path/Trail/Link
fabric:NodeId
          scalar:Uint16
dstNodeId2  (dbg:AcOgE:dstNodeId2)
          
scalar:Date firstCollTs  (dbg:AcOgE:firstCollTs)
           First Collection Timestamp, milliseconds since EPOCH
scalar:Date lastCollTs  (dbg:AcOgE:lastCollTs)
           Last Collection Timestamp, milliseconds since EPOCH
reference:BinRef pathDn  (dbg:AcOgE:pathDn)
          
dbg:OgAcVPCMode
          scalar:Enum8
pathType  (dbg:AcOgE:pathType)
           The path type.
scalar:Uint32 seqNo  (dbg:AcOgE:seqNo)
           Seq. No.
fabric:NodeId
          scalar:Uint16
srcNodeId  (dbg:AcOgE:srcNodeId)
           Source fabric node ID of the Path/Trail/Link
fabric:NodeId
          scalar:Uint16
srcNodeId2  (dbg:AcOgE:srcNodeId2)
          
Defined in: mo:Resolvable
mo:Owner
          scalar:Enum8
lcOwn  (mo:Resolvable:lcOwn)
           A value that indicates how this object was created. For internal use only.
Defined in: mo:TopProps
mo:ModificationChildAction
          scalar:Bitmask32
childAction  (mo:TopProps:childAction)
           Delete or ignore. For internal use only.
reference:BinRef dn  (mo:TopProps:dn)
           A tag or metadata is a non-hierarchical keyword or term assigned to the fabric module.
reference:BinRN rn  (mo:TopProps:rn)
           Identifies an object from its siblings within the context of its parent object. The distinguished name contains a sequence of relative names.
mo:ModificationStatus
          scalar:Bitmask32
status  (mo:TopProps:status)
           The upgrade status. This property is for internal use only.
Defined in: mo:Modifiable
mo:TStamp
          scalar:Date
modTs  (mo:Modifiable:modTs)
           The time when this object was last modified.
Properties Detail

admitB

Type: scalar:Uint64

Units: null
Encrypted: false
Access: admin
Category: TopLevelRegular
    Comments:
**** LAST Collection ****



admitP

Type: scalar:Uint64

Units: null
Encrypted: false
Access: admin
Category: TopLevelRegular
    Comments:
Number of admitted packets



admitTotB

Type: scalar:Uint64

Units: null
Encrypted: false
Access: admin
Category: TopLevelRegular
    Comments:
**** Cumulative ****



admitTotP

Type: scalar:Uint64

Units: null
Encrypted: false
Access: admin
Category: TopLevelRegular
    Comments:
Total Number of admitted packets



childAction

Type: mo:ModificationChildAction
Primitive Type: scalar:Bitmask32

Units: null
Encrypted: false
Access: implicit
Category: TopLevelChildAction
    Comments:
Delete or ignore. For internal use only.
Constants
deleteAll 16384u deleteAll NO COMMENTS
ignore 4096u ignore NO COMMENTS
deleteNonPresent 8192u deleteNonPresent NO COMMENTS
DEFAULT 0 --- This type is used to





dn

Type: reference:BinRef

Units: null
Encrypted: false
Access: implicit
Category: TopLevelDn
    Comments:
A tag or metadata is a non-hierarchical keyword or term assigned to the fabric module.



dropB

Type: scalar:Uint64

Units: null
Encrypted: false
Access: admin
Category: TopLevelRegular
    Comments:
Number of dropped bytes



dropP

Type: scalar:Uint64

Units: null
Encrypted: false
Access: admin
Category: TopLevelRegular
    Comments:
Number of dropped packets



dropTotB

Type: scalar:Uint64

Units: null
Encrypted: false
Access: admin
Category: TopLevelRegular
    Comments:
Total Number of dropped bytes



dropTotP

Type: scalar:Uint64

Units: null
Encrypted: false
Access: admin
Category: TopLevelRegular
    Comments:
Total of dropped packets



dstNodeId

Type: fabric:NodeId
Primitive Type: scalar:Uint16

Units: null
Encrypted: false
Access: admin
Category: TopLevelRegular
    Comments:
Dest. fabric node ID of the Path/Trail/Link
Constants
defaultValue 1 --- NO COMMENTS





dstNodeId2

Type: fabric:NodeId
Primitive Type: scalar:Uint16

Units: null
Encrypted: false
Access: admin
Category: TopLevelRegular
    Comments:
Constants
defaultValue 0 --- NO COMMENTS





dstPortId

Type: fabric:PortId
Primitive Type: scalar:UByte

Overrides:dbg:AcLinkA:dstPortId
Units: null Encrypted: false Naming Property -- [NAMING RULES] Access: naming Category: TopLevelRegular
    Comments:
null
Constants
defaultValue 1 --- NO COMMENTS





dstSlotId

Type: fabric:SlotId
Primitive Type: scalar:UByte

Overrides:dbg:AcLinkA:dstSlotId
Units: null Encrypted: false Naming Property -- [NAMING RULES] Access: naming Category: TopLevelRegular
    Comments:
null
Constants
defaultValue 1 --- NO COMMENTS





firstCollTs

Type: scalar:Date

Units: null
Encrypted: false
Access: admin
Category: TopLevelRegular
    Comments:
First Collection Timestamp, milliseconds since EPOCH



lastCollTs

Type: scalar:Date

Units: null
Encrypted: false
Access: admin
Category: TopLevelRegular
    Comments:
Last Collection Timestamp, milliseconds since EPOCH



lcOwn

Type: mo:Owner
Primitive Type: scalar:Enum8

Units: null
Encrypted: false
Access: implicit
Category: TopLevelRegular
    Comments:
A value that indicates how this object was created. For internal use only.
Constants
local 0 Local NO COMMENTS
policy 1 Policy NO COMMENTS
replica 2 Replica NO COMMENTS
resolveOnBehalf 3 ResolvedOnBehalf NO COMMENTS
implicit 4 Implicit NO COMMENTS
DEFAULT local(0) Local NO COMMENTS





modTs

Type: mo:TStamp
Primitive Type: scalar:Date

Units: null
Encrypted: false
Access: implicit
Category: TopLevelRegular
    Comments:
The time when this object was last modified.
Constants
never 0ull never NO COMMENTS
DEFAULT never(0ull) never NO COMMENTS





pathDn

Type: reference:BinRef

Units: null
Encrypted: false
Access: admin
Category: TopLevelRegular
    Comments:



pathType

Type: dbg:OgAcVPCMode
Primitive Type: scalar:Enum8

Units: null
Encrypted: false
Access: admin
Category: TopLevelRegular
    Comments:
The path type.
Constants
nodeToNode 0 nodeToNode NO COMMENTS
vpcToVpc 1 vpcToVpc NO COMMENTS
vpcToNode 2 vpcToNode NO COMMENTS
nodeToVpc 3 nodeToVpc NO COMMENTS
DEFAULT nodeToNode(0) nodeToNode NO COMMENTS





rn

Type: reference:BinRN

Units: null
Encrypted: false
Access: implicit
Category: TopLevelRn
    Comments:
Identifies an object from its siblings within the context of its parent object. The distinguished name contains a sequence of relative names.



seqNo

Type: scalar:Uint32

Units: null
Encrypted: false
Access: admin
Category: TopLevelRegular
    Comments:
Seq. No.



srcNodeId

Type: fabric:NodeId
Primitive Type: scalar:Uint16

Units: null
Encrypted: false
Access: admin
Category: TopLevelRegular
    Comments:
Source fabric node ID of the Path/Trail/Link
Constants
defaultValue 1 --- NO COMMENTS





srcNodeId2

Type: fabric:NodeId
Primitive Type: scalar:Uint16

Units: null
Encrypted: false
Access: admin
Category: TopLevelRegular
    Comments:
Constants
defaultValue 0 --- NO COMMENTS





srcPortId

Type: fabric:PortId
Primitive Type: scalar:UByte

Overrides:dbg:AcLinkA:srcPortId
Units: null Encrypted: false Naming Property -- [NAMING RULES] Access: naming Category: TopLevelRegular
    Comments:
null
Constants
defaultValue 1 --- NO COMMENTS





srcSlotId

Type: fabric:SlotId
Primitive Type: scalar:UByte

Overrides:dbg:AcLinkA:srcSlotId
Units: null Encrypted: false Naming Property -- [NAMING RULES] Access: naming Category: TopLevelRegular
    Comments:
null
Constants
defaultValue 1 --- NO COMMENTS





status

Type: mo:ModificationStatus
Primitive Type: scalar:Bitmask32

Units: null
Encrypted: false
Access: implicit
Category: TopLevelStatus
    Comments:
The upgrade status. This property is for internal use only.
Constants
created 2u created In a setter method: specifies that an object should be created. An error is returned if the object already exists.
In the return value of a setter method: indicates that an object has been created.
modified 4u modified In a setter method: specifies that an object should be modified
In the return value of a setter method: indicates that an object has been modified.
deleted 8u deleted In a setter method: specifies that an object should be deleted.
In the return value of a setter method: indicates that an object has been deleted.
DEFAULT 0 --- This type controls the life cycle of objects passed in the XML API.

When used in a setter method (such as configConfMo), the ModificationStatus specifies whether an object should be created, modified, deleted or removed.
In the return value of a setter method, the ModificationStatus indicates the actual operation that was performed. For example, the ModificationStatus is set to "created" if the object was created. The ModificationStatus is not set if the object was neither created, modified, deleted or removed.

When invoking a setter method, the ModificationStatus is optional:
If a setter method such as configConfMo is invoked and the ModificationStatus is not set, the system automatically determines if the object should be created or modified.