Class dbg:AcPath (CONCRETE)

Class ID:4058
Class Label: Atomic Counter for a Path
Encrypted: false - Exportable: false - Persistent: false - Configurable: false - Subject to Quota: Disabled - Abstraction Layer: Ambiguous Placement in the Model
Write Access: [NON CONFIGURABLE]
Read Access: [admin, fabric-connectivity-mgmt, fabric-connectivity-util, fabric-equipment, ops]
Creatable/Deletable: no (see Container Mos for details)
Semantic Scope: Fabric
Semantic Scope Evaluation Rule: Parent
Monitoring Policy Source: Parent
Monitoring Flags : [ IsObservable: true, HasStats: false, HasFaults: true, HasHealth: true, HasEventRules: false ]

The atomic counter path.

Naming Rules
RN FORMAT: path-{srcNodeId}-to-{dstNodeId}

    [1] PREFIX=path- PROPERTY = srcNodeId


    [2] PREFIX=-to- PROPERTY = dstNodeId




DN FORMAT: 

[0] dbgs/ac/path-{srcNodeId}-to-{dstNodeId}

[1] topology/pod-{id}/node-{id}/ndbgs/ac/path-{srcNodeId}-to-{dstNodeId}

[2] ndbgs/ac/path-{srcNodeId}-to-{dstNodeId}

                


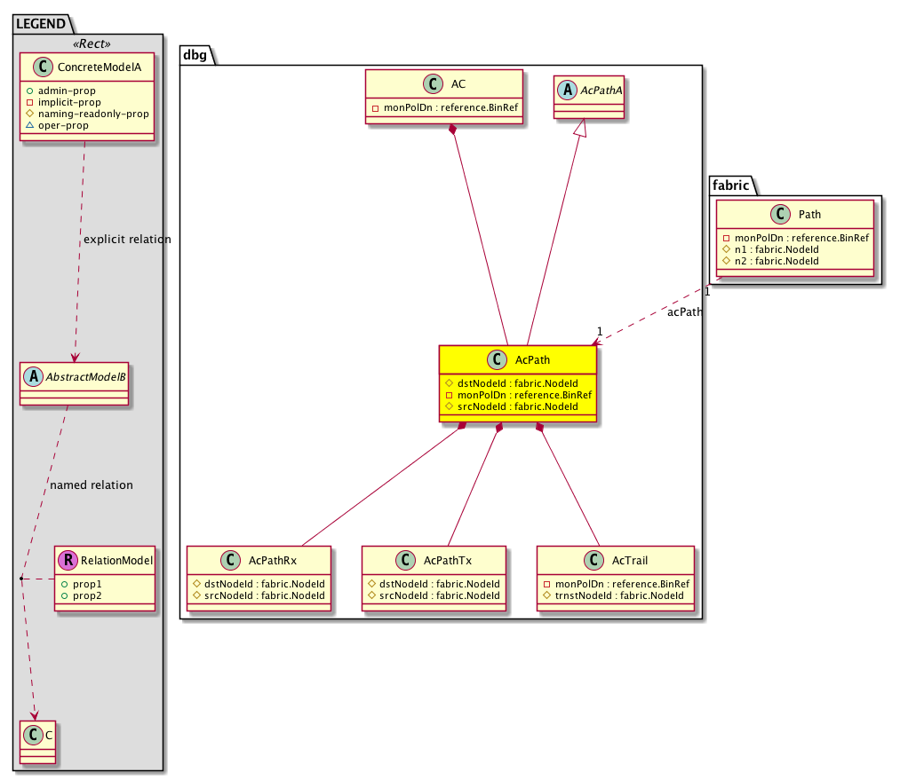
Diagram

Super Mo: dbg:AcPathA,
Container Mos: dbg:AC (deletable:no),
Contained Mos: dbg:AcPathRx, dbg:AcPathTx, dbg:AcTrail,
Relations From: fabric:Path,
Relations: dbg:RtAcPath,


Containers Hierarchies
[V] top:Root  This class represents the root element in the object hierarchy. All managed objects in the system are descendants of the Root element.
 ├
[V] dbg:Cont IFC level debug apparatus container.
 
 ├
[V] dbg:AC The atomic counter.
 
 
 ├
[V] dbg:AcPath The atomic counter path.
[V] top:Root  This class represents the root element in the object hierarchy. All managed objects in the system are descendants of the Root element.
 ├
[V] fabric:Topology The root for IFC topology.
 
 ├
[V] fabric:Pod A pod.
 
 
 ├
[V] fabric:Node The root node for the APIC.
 
 
 
 ├
[V] dbg:NDbgs The node debugs.
 
 
 
 
 ├
[V] dbg:AC The atomic counter.
 
 
 
 
 
 ├
[V] dbg:AcPath The atomic counter path.
[V] top:Root  This class represents the root element in the object hierarchy. All managed objects in the system are descendants of the Root element.
 ├
[V] dbg:NDbgs The node debugs.
 
 ├
[V] dbg:AC The atomic counter.
 
 
 ├
[V] dbg:AcPath The atomic counter path.


Contained Hierarchy
[V] dbg:AcPath The atomic counter path.
 ├
[V] dbg:AcPathRx The atomic counter path Rx
 
 ├
[V] dbg:AcTrailRx The atomic counter trail Rx.
 
 
 ├
[V] dbg:AcLinkS2TRx The atomic counter link S2TRx.
 
 
 ├
[V] dbg:AcLinkT2DRx Atomic Counter Link T2DRx.
 ├
[V] dbg:AcPathTx Used for per-link and per-path per-link.
 
 ├
[V] dbg:AcTrailTx The atomic counter trail Tx.
 
 
 ├
[V] dbg:AcLinkS2TTx The atomic counter link S2TTx.
 
 
 ├
[V] dbg:AcLinkT2DTx The atomic counter link T2DTx.
 ├
[V] dbg:AcTrail The atomic counter trail.
 
 ├
[V] dbg:AcLinkS2T The atomic counter trail link counter. There could be multiple physical links between two adjacent nodes in a trail. There is a relation object from the trail to each of these links. AcLinkRel is the set of atomic counters that maintains the amount of traffic going via the physical link that belongs to the trail and hence to the path. This works well for one level of spines. With two levels of spine, the data would indicate the traffic per ph...
 
 
 ├
[V] dbg:RtAcLinkS2T A target relation to the atomic counter for a trail link.
 
 ├
[V] dbg:AcLinkT2D S2L: Transit spine to destination leaf node of the trail.
 
 
 ├
[V] dbg:RtAcLinkT2D A target relation to the atomic counter for a trail link.
 
 ├
[V] dbg:RtAcTrail A target relation to the atomic counter link.
 
 ├
[V] fault:Counts An immutable object that provides the number of critical, major, minor, and warning faults raised on its parent object and its subtree.
 
 ├
[V] fault:Inst Contains detailed information of a fault. This object is attached as a child of the object on which the fault condition occurred. One instance object is created for each fault condition of the parent object. A fault instance object is identified by a fault code.
 
 
 ├
[V] aaa:RbacAnnotation  RbacAnnotation is used for capturing rbac properties of any apic object Objects can append rbacannotations as Object->RbacAnnotation which is then checked for domain eligibility
 
 
 ├
[V] tag:Annotation 
 
 
 ├
[V] tag:Tag 
 
 ├
[V] health:Inst A base class for a health score instance.(Switch only)
 ├
[V] dbg:RtAcPath A target relation to the atomic counter path.
 ├
[V] fault:Counts An immutable object that provides the number of critical, major, minor, and warning faults raised on its parent object and its subtree.
 ├
[V] fault:Inst Contains detailed information of a fault. This object is attached as a child of the object on which the fault condition occurred. One instance object is created for each fault condition of the parent object. A fault instance object is identified by a fault code.
 
 ├
[V] aaa:RbacAnnotation  RbacAnnotation is used for capturing rbac properties of any apic object Objects can append rbacannotations as Object->RbacAnnotation which is then checked for domain eligibility
 
 ├
[V] tag:Annotation 
 
 ├
[V] tag:Tag 
 ├
[V] health:Inst A base class for a health score instance.(Switch only)


Inheritance
[V] dbg:AcPbDataA Atomic Counter Probe statistics for each path for which this probe is deployed Total count across all linecards in a path is maintained if there are multiple linecards and hence multiple atomic counter block instances in a node Path is directional. ACPbPathStats = Atomic Counter Probe Path Stats Abstract Class.
 ├
[V] dbg:AcPathA The atomic counter path abstract.
 
 ├
[V] dbg:AcPath The atomic counter path.


Events
                


Faults
                dbg:AcPathA:OnGoingAtomicCounterDropsMajor
dbg:AcPathA:OnGoingAtomicCounterDropsMinor
dbg:AcPathA:OnGoingAtomicCounterExcessMajor
dbg:AcPathA:OnGoingAtomicCounterExcessMinor


Fsms
                


Properties Summary
Defined in: dbg:AcPath
fabric:NodeId
          scalar:Uint16
dstNodeId  (dbg:AcPath:dstNodeId)
           Overrides:dbg:AcPbDataA:dstNodeId
           null
reference:BinRef monPolDn  (dbg:AcPath:monPolDn)
           Holds the monitoring policy attached to this observable object.
fabric:NodeId
          scalar:Uint16
srcNodeId  (dbg:AcPath:srcNodeId)
           Overrides:dbg:AcPbDataA:srcNodeId
           null
Defined in: dbg:AcPbDataA
scalar:Uint64 dropPkt  (dbg:AcPbDataA:dropPkt)
           Drop Pkts : From src nodeId to dest NodeId on this path
scalar:Uint32 dropPktPercentage  (dbg:AcPbDataA:dropPktPercentage)
           Drop Pkts %-age : From src nodeId to dest NodeId on this path =(dropped packets / transmitted packets) * 100
fabric:NodeId
          scalar:Uint16
dstNodeId2  (dbg:AcPbDataA:dstNodeId2)
          
scalar:Uint64 excessPkt  (dbg:AcPbDataA:excessPkt)
           Excess Pkts : From src nodeId to dest NodeId on this path (more packets were received than what was transmitted. Typically due to incorrect forwarding)
scalar:Uint32 excessPktPercentage  (dbg:AcPbDataA:excessPktPercentage)
           Excess Pkts %-age : From src nodeId to dest NodeId on this path =(dropped packets / transmitted packets) * 100
dbg:OgAcVPCMode
          scalar:Enum8
pathType  (dbg:AcPbDataA:pathType)
           The path type.
scalar:Uint64 rxPkt  (dbg:AcPbDataA:rxPkt)
           Rx Pkts: By Dest. NodeId from Src. NodeId
scalar:Uint32 seqNo  (dbg:AcPbDataA:seqNo)
           Seq. No.
scalar:Uint32 skip  (dbg:AcPbDataA:skip)
          
fabric:NodeId
          scalar:Uint16
srcNodeId2  (dbg:AcPbDataA:srcNodeId2)
          
scalar:Bool suspect  (dbg:AcPbDataA:suspect)
          
scalar:Uint64 totDropPkt  (dbg:AcPbDataA:totDropPkt)
           Total Drop Pkts : From src nodeId to dest NodeId on this path
scalar:Uint32 totDropPktPercentage  (dbg:AcPbDataA:totDropPktPercentage)
           Total Drop Pkts %-age : From src nodeId to dest NodeId on this path =(dropped packets / transmitted packets) * 100
scalar:Uint64 totExcessPkt  (dbg:AcPbDataA:totExcessPkt)
           Total Excess Pkts : From src nodeId to dest NodeId on this path (more packets were received than what was transmitted. Typically due to incorrect forwarding)
scalar:Uint32 totExcessPktPercentage  (dbg:AcPbDataA:totExcessPktPercentage)
           Total Excess Pkts %-age : From src nodeId to dest NodeId on this path = (dropped packets / transmitted packets) * 100
scalar:Uint64 totRxPkt  (dbg:AcPbDataA:totRxPkt)
           Total Rx Pkts: By Dest. NodeId from Src. NodeId
scalar:Uint64 totTxPkt  (dbg:AcPbDataA:totTxPkt)
           Totals
scalar:Date ts  (dbg:AcPbDataA:ts)
           Last Update Timestamp
scalar:Uint64 txPkt  (dbg:AcPbDataA:txPkt)
           Tx Pkts: From Source nodeId to Dest. NodeId
Defined in: mo:Resolvable
mo:Owner
          scalar:Enum8
lcOwn  (mo:Resolvable:lcOwn)
           A value that indicates how this object was created. For internal use only.
Defined in: mo:TopProps
mo:ModificationChildAction
          scalar:Bitmask32
childAction  (mo:TopProps:childAction)
           Delete or ignore. For internal use only.
reference:BinRef dn  (mo:TopProps:dn)
           A tag or metadata is a non-hierarchical keyword or term assigned to the fabric module.
reference:BinRN rn  (mo:TopProps:rn)
           Identifies an object from its siblings within the context of its parent object. The distinguished name contains a sequence of relative names.
mo:ModificationStatus
          scalar:Bitmask32
status  (mo:TopProps:status)
           The upgrade status. This property is for internal use only.
Defined in: mo:Modifiable
mo:TStamp
          scalar:Date
modTs  (mo:Modifiable:modTs)
           The time when this object was last modified.
Properties Detail

childAction

Type: mo:ModificationChildAction
Primitive Type: scalar:Bitmask32

Units: null
Encrypted: false
Access: implicit
Category: TopLevelChildAction
    Comments:
Delete or ignore. For internal use only.
Constants
deleteAll 16384u deleteAll NO COMMENTS
ignore 4096u ignore NO COMMENTS
deleteNonPresent 8192u deleteNonPresent NO COMMENTS
DEFAULT 0 --- This type is used to





dn

Type: reference:BinRef

Units: null
Encrypted: false
Access: implicit
Category: TopLevelDn
    Comments:
A tag or metadata is a non-hierarchical keyword or term assigned to the fabric module.



dropPkt

Type: scalar:Uint64

Units: null
Encrypted: false
Access: implicit
Category: TopLevelRegular
    Comments:
Drop Pkts : From src nodeId to dest NodeId on this path



dropPktPercentage

Type: scalar:Uint32

Units: null
Encrypted: false
Access: implicit
Category: TopLevelRegular
    Comments:
Drop Pkts %-age : From src nodeId to dest NodeId on this path =(dropped packets / transmitted packets) * 100



dstNodeId

Type: fabric:NodeId
Primitive Type: scalar:Uint16

Overrides:dbg:AcPbDataA:dstNodeId
Units: null Encrypted: false Naming Property -- [NAMING RULES] Access: naming Category: TopLevelRegular
    Comments:
null
Constants
defaultValue 1 --- NO COMMENTS





dstNodeId2

Type: fabric:NodeId
Primitive Type: scalar:Uint16

Units: null
Encrypted: false
Access: implicit
Category: TopLevelRegular
    Comments:
Constants
defaultValue 0 --- NO COMMENTS





excessPkt

Type: scalar:Uint64

Units: null
Encrypted: false
Access: implicit
Category: TopLevelRegular
    Comments:
Excess Pkts : From src nodeId to dest NodeId on this path (more packets were received than what was transmitted. Typically due to incorrect forwarding)



excessPktPercentage

Type: scalar:Uint32

Units: null
Encrypted: false
Access: implicit
Category: TopLevelRegular
    Comments:
Excess Pkts %-age : From src nodeId to dest NodeId on this path =(dropped packets / transmitted packets) * 100



lcOwn

Type: mo:Owner
Primitive Type: scalar:Enum8

Units: null
Encrypted: false
Access: implicit
Category: TopLevelRegular
    Comments:
A value that indicates how this object was created. For internal use only.
Constants
local 0 Local NO COMMENTS
policy 1 Policy NO COMMENTS
replica 2 Replica NO COMMENTS
resolveOnBehalf 3 ResolvedOnBehalf NO COMMENTS
implicit 4 Implicit NO COMMENTS
DEFAULT local(0) Local NO COMMENTS





modTs

Type: mo:TStamp
Primitive Type: scalar:Date

Units: null
Encrypted: false
Access: implicit
Category: TopLevelRegular
    Comments:
The time when this object was last modified.
Constants
never 0ull never NO COMMENTS
DEFAULT never(0ull) never NO COMMENTS





monPolDn

Type: reference:BinRef

Units: null
Encrypted: false
Access: implicit
Category: TopLevelRegular
    Comments:
Holds the monitoring policy attached to this observable object.



pathType

Type: dbg:OgAcVPCMode
Primitive Type: scalar:Enum8

Units: null
Encrypted: false
Access: admin
Category: TopLevelRegular
    Comments:
The path type.
Constants
nodeToNode 0 nodeToNode NO COMMENTS
vpcToVpc 1 vpcToVpc NO COMMENTS
vpcToNode 2 vpcToNode NO COMMENTS
nodeToVpc 3 nodeToVpc NO COMMENTS
DEFAULT nodeToNode(0) nodeToNode NO COMMENTS





rn

Type: reference:BinRN

Units: null
Encrypted: false
Access: implicit
Category: TopLevelRn
    Comments:
Identifies an object from its siblings within the context of its parent object. The distinguished name contains a sequence of relative names.



rxPkt

Type: scalar:Uint64

Units: null
Encrypted: false
Access: implicit
Category: TopLevelRegular
    Comments:
Rx Pkts: By Dest. NodeId from Src. NodeId



seqNo

Type: scalar:Uint32

Units: null
Encrypted: false
Access: implicit
Category: TopLevelRegular
    Comments:
Seq. No.



skip

Type: scalar:Uint32

Units: null
Encrypted: false
Access: implicit
Category: TopLevelRegular
    Comments:



srcNodeId

Type: fabric:NodeId
Primitive Type: scalar:Uint16

Overrides:dbg:AcPbDataA:srcNodeId
Units: null Encrypted: false Naming Property -- [NAMING RULES] Access: naming Category: TopLevelRegular
    Comments:
null
Constants
defaultValue 1 --- NO COMMENTS





srcNodeId2

Type: fabric:NodeId
Primitive Type: scalar:Uint16

Units: null
Encrypted: false
Access: implicit
Category: TopLevelRegular
    Comments:
Constants
defaultValue 0 --- NO COMMENTS





status

Type: mo:ModificationStatus
Primitive Type: scalar:Bitmask32

Units: null
Encrypted: false
Access: implicit
Category: TopLevelStatus
    Comments:
The upgrade status. This property is for internal use only.
Constants
created 2u created In a setter method: specifies that an object should be created. An error is returned if the object already exists.
In the return value of a setter method: indicates that an object has been created.
modified 4u modified In a setter method: specifies that an object should be modified
In the return value of a setter method: indicates that an object has been modified.
deleted 8u deleted In a setter method: specifies that an object should be deleted.
In the return value of a setter method: indicates that an object has been deleted.
DEFAULT 0 --- This type controls the life cycle of objects passed in the XML API.

When used in a setter method (such as configConfMo), the ModificationStatus specifies whether an object should be created, modified, deleted or removed.
In the return value of a setter method, the ModificationStatus indicates the actual operation that was performed. For example, the ModificationStatus is set to "created" if the object was created. The ModificationStatus is not set if the object was neither created, modified, deleted or removed.

When invoking a setter method, the ModificationStatus is optional:
If a setter method such as configConfMo is invoked and the ModificationStatus is not set, the system automatically determines if the object should be created or modified.






suspect

Type: scalar:Bool

Units: null
Encrypted: false
Access: implicit
Category: TopLevelRegular
    Comments:
Constants
no false --- NO COMMENTS
yes true --- NO COMMENTS
DEFAULT no(false) --- NO COMMENTS





totDropPkt

Type: scalar:Uint64

Units: null
Encrypted: false
Access: implicit
Category: TopLevelRegular
    Comments:
Total Drop Pkts : From src nodeId to dest NodeId on this path



totDropPktPercentage

Type: scalar:Uint32

Units: null
Encrypted: false
Access: implicit
Category: TopLevelRegular
    Comments:
Total Drop Pkts %-age : From src nodeId to dest NodeId on this path =(dropped packets / transmitted packets) * 100



totExcessPkt

Type: scalar:Uint64

Units: null
Encrypted: false
Access: implicit
Category: TopLevelRegular
    Comments:
Total Excess Pkts : From src nodeId to dest NodeId on this path (more packets were received than what was transmitted. Typically due to incorrect forwarding)



totExcessPktPercentage

Type: scalar:Uint32

Units: null
Encrypted: false
Access: implicit
Category: TopLevelRegular
    Comments:
Total Excess Pkts %-age : From src nodeId to dest NodeId on this path = (dropped packets / transmitted packets) * 100



totRxPkt

Type: scalar:Uint64

Units: null
Encrypted: false
Access: implicit
Category: TopLevelRegular
    Comments:
Total Rx Pkts: By Dest. NodeId from Src. NodeId



totTxPkt

Type: scalar:Uint64

Units: null
Encrypted: false
Access: implicit
Category: TopLevelRegular
    Comments:
Totals



ts

Type: scalar:Date

Units: null
Encrypted: false
Access: implicit
Category: TopLevelRegular
    Comments:
Last Update Timestamp



txPkt

Type: scalar:Uint64

Units: null
Encrypted: false
Access: implicit
Category: TopLevelRegular
    Comments:
Tx Pkts: From Source nodeId to Dest. NodeId