Class dhcp:Lease (CONCRETE)

Class ID:1452
Class Label: Lease
Encrypted: false - Exportable: false - Persistent: true - Configurable: false - Subject to Quota: Disabled - Abstraction Layer: Logical Model
Write Access: [NON CONFIGURABLE]
Read Access: [access-protocol-l3, admin, fabric-protocol-l3, tenant-ext-protocol-l3, tenant-protocol-l3]
Creatable/Deletable: no (see Container Mos for details)
Semantic Scope: None
Semantic Scope Evaluation Rule: Parent
Monitoring Policy Source: Parent
Monitoring Flags : [ IsObservable: false, HasStats: false, HasFaults: false, HasHealth: false, HasEventRules: false ]

The DHCP lease record.

Naming Rules
RN FORMAT: lease-{[ip]}

    [1] PREFIX=lease- PROPERTY = ip




DN FORMAT: 

[0] db-{id}/lease-{[ip]}

                


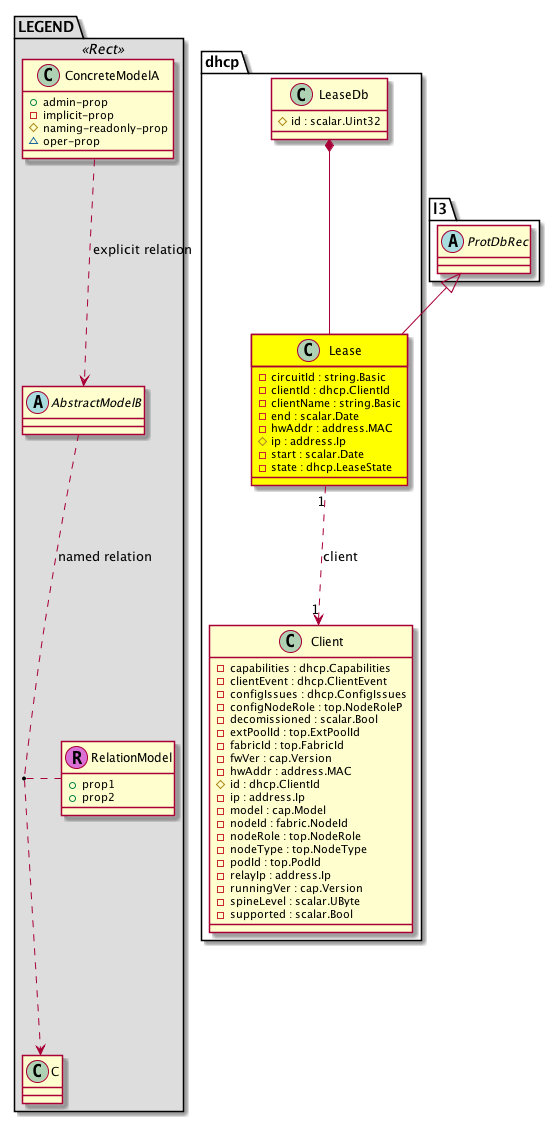
Diagram

Super Mo: l3:ProtDbRec,
Container Mos: dhcp:LeaseDb (deletable:no),
Relations To: dhcp:Client,
Relations: dhcp:RsClient,


Containers Hierarchies
[V] top:Root  This class represents the root element in the object hierarchy. All managed objects in the system are descendants of the Root element.
 ├
[V] dhcp:LeaseDb The DHCP Lease Database.
 
 ├
[V] dhcp:Lease The DHCP lease record.


Contained Hierarchy
[V] dhcp:Lease The DHCP lease record.
 ├
[V] dhcp:RsClient Internal object: relation from the dhcpLease to the dhcpClient.


Inheritance
[V] nw:Item Ignore.
 ├
[V] nw:Conn A connection abstraction.
 
 ├
[V] nw:GEp A group endpoint abstraction.
 
 
 ├
[V] nw:DbRec An abstraction of a database record.
 
 
 
 ├
[V] l3:DbRec A database record abstraction.
 
 
 
 
 ├
[V] l3:ProtDbRec A layer 3 protocol database record abstraction.
 
 
 
 
 
 ├
[V] dhcp:Lease The DHCP lease record.


Events
                


Faults
                


Fsms
                


Properties Summary
Defined in: dhcp:Lease
string:Basic circuitId  (dhcp:Lease:circuitId)
           Circuit ID option sent by the relay agent
dhcp:ClientId
          string:Basic
clientId  (dhcp:Lease:clientId)
           The client identifier that the client used when it acquired the lease.
string:Basic clientName  (dhcp:Lease:clientName)
           The hostname that the client used when it acquired the lease
scalar:Date end  (dhcp:Lease:end)
           Time when the lease's current state ends, as understood by the client.
address:MAC hwAddr  (dhcp:Lease:hwAddr)
           hardware address (chaddr) field sent by the client when it acquired its lease
address:Ip ip  (dhcp:Lease:ip)
           The IP address of the lease
scalar:Date start  (dhcp:Lease:start)
           Time when the lease's current state started
dhcp:LeaseState
          scalar:Enum8
state  (dhcp:Lease:state)
           State of the lease
Defined in: nw:DbRec
naming:Name
          string:Basic
name  (nw:DbRec:name)
           Overrides:nw:Conn:name
           The name of the object.
Defined in: mo:Resolvable
mo:Owner
          scalar:Enum8
lcOwn  (mo:Resolvable:lcOwn)
           A value that indicates how this object was created. For internal use only.
Defined in: mo:TopProps
mo:ModificationChildAction
          scalar:Bitmask32
childAction  (mo:TopProps:childAction)
           Delete or ignore. For internal use only.
reference:BinRef dn  (mo:TopProps:dn)
           A tag or metadata is a non-hierarchical keyword or term assigned to the fabric module.
reference:BinRN rn  (mo:TopProps:rn)
           Identifies an object from its siblings within the context of its parent object. The distinguished name contains a sequence of relative names.
mo:ModificationStatus
          scalar:Bitmask32
status  (mo:TopProps:status)
           The upgrade status. This property is for internal use only.
Defined in: mo:Modifiable
mo:TStamp
          scalar:Date
modTs  (mo:Modifiable:modTs)
           The time when this object was last modified.
Properties Detail

childAction

Type: mo:ModificationChildAction
Primitive Type: scalar:Bitmask32

Units: null
Encrypted: false
Access: implicit
Category: TopLevelChildAction
    Comments:
Delete or ignore. For internal use only.
Constants
deleteAll 16384u deleteAll NO COMMENTS
ignore 4096u ignore NO COMMENTS
deleteNonPresent 8192u deleteNonPresent NO COMMENTS
DEFAULT 0 --- This type is used to





circuitId

Type: string:Basic

Units: null
Encrypted: false
Access: implicit
Category: TopLevelRegular
    Comments:
Circuit ID option sent by the relay agent



clientId

Type: dhcp:ClientId
Primitive Type: string:Basic

Units: null
Encrypted: false
Access: implicit
Category: TopLevelRegular
    Comments:
The client identifier that the client used when it acquired the lease.



clientName

Type: string:Basic

Units: null
Encrypted: false
Access: implicit
Category: TopLevelRegular
    Comments:
The hostname that the client used when it acquired the lease



dn

Type: reference:BinRef

Units: null
Encrypted: false
Access: implicit
Category: TopLevelDn
    Comments:
A tag or metadata is a non-hierarchical keyword or term assigned to the fabric module.



end

Type: scalar:Date

Units: null
Encrypted: false
Access: implicit
Category: TopLevelRegular
    Comments:
Time when the lease's current state ends, as understood by the client.



hwAddr

Type: address:MAC

Units: null
Encrypted: false
Access: implicit
Category: TopLevelRegular
    Comments:
hardware address (chaddr) field sent by the client when it acquired its lease



ip

Type: address:Ip

Units: null
Encrypted: false
Naming Property -- [NAMING RULES]
Access: naming
Category: TopLevelRegular
    Comments:
The IP address of the lease



lcOwn

Type: mo:Owner
Primitive Type: scalar:Enum8

Units: null
Encrypted: false
Access: implicit
Category: TopLevelRegular
    Comments:
A value that indicates how this object was created. For internal use only.
Constants
local 0 Local NO COMMENTS
policy 1 Policy NO COMMENTS
replica 2 Replica NO COMMENTS
resolveOnBehalf 3 ResolvedOnBehalf NO COMMENTS
implicit 4 Implicit NO COMMENTS
DEFAULT local(0) Local NO COMMENTS





modTs

Type: mo:TStamp
Primitive Type: scalar:Date

Units: null
Encrypted: false
Access: implicit
Category: TopLevelRegular
    Comments:
The time when this object was last modified.
Constants
never 0ull never NO COMMENTS
DEFAULT never(0ull) never NO COMMENTS





name

Type: naming:Name
Primitive Type: string:Basic

Overrides:nw:Conn:name
Units: null Encrypted: false Access: admin Category: TopLevelRegular
    Comments:
The name of the object.



rn

Type: reference:BinRN

Units: null
Encrypted: false
Access: implicit
Category: TopLevelRn
    Comments:
Identifies an object from its siblings within the context of its parent object. The distinguished name contains a sequence of relative names.



start

Type: scalar:Date

Units: null
Encrypted: false
Access: implicit
Category: TopLevelRegular
    Comments:
Time when the lease's current state started



state

Type: dhcp:LeaseState
Primitive Type: scalar:Enum8

Units: null
Encrypted: false
Access: implicit
Category: TopLevelRegular
    Comments:
State of the lease
Constants
unknown 0 unknown State code not known
free 1 free Address is free to use
active 2 active Lease is in use
expired 3 expired Lease expired
released 4 released Client released the lease
abandoned 5 abandoned Lease is abondened, not to be used
reset 6 reset Lease is reset, used by dhcp fail-over protocol
backup 7 backup backup
reserved 8 reserved Reserved IP address
bootp 9 bootp Assigned to bootp client
recovered 10 recovered Assigned to client after decommision
DEFAULT 0 --- DHCP Lease state





status

Type: mo:ModificationStatus
Primitive Type: scalar:Bitmask32

Units: null
Encrypted: false
Access: implicit
Category: TopLevelStatus
    Comments:
The upgrade status. This property is for internal use only.
Constants
created 2u created In a setter method: specifies that an object should be created. An error is returned if the object already exists.
In the return value of a setter method: indicates that an object has been created.
modified 4u modified In a setter method: specifies that an object should be modified
In the return value of a setter method: indicates that an object has been modified.
deleted 8u deleted In a setter method: specifies that an object should be deleted.
In the return value of a setter method: indicates that an object has been deleted.
DEFAULT 0 --- This type controls the life cycle of objects passed in the XML API.

When used in a setter method (such as configConfMo), the ModificationStatus specifies whether an object should be created, modified, deleted or removed.
In the return value of a setter method, the ModificationStatus indicates the actual operation that was performed. For example, the ModificationStatus is set to "created" if the object was created. The ModificationStatus is not set if the object was neither created, modified, deleted or removed.

When invoking a setter method, the ModificationStatus is optional:
If a setter method such as configConfMo is invoked and the ModificationStatus is not set, the system automatically determines if the object should be created or modified.