Class dpp:Class (CONCRETE)

Class ID:7544
Class Label: Class
Encrypted: false - Exportable: false - Persistent: true - Configurable: false - Subject to Quota: Disabled - Abstraction Layer: Concrete Model
Write Access: [NON CONFIGURABLE]
Read Access: [access-qos, admin]
Creatable/Deletable: yes (see Container Mos for details)
Semantic Scope: Fabric
Semantic Scope Evaluation Rule: Parent
Monitoring Policy Source: Parent
Monitoring Flags : [ IsObservable: true, HasStats: false, HasFaults: true, HasHealth: true, HasEventRules: true ]

Holder for dpp class policy, each class describes a set of rules describing the policer rates

Naming Rules
RN FORMAT: classp-{name}

    [1] PREFIX=classp- PROPERTY = name




DN FORMAT: 

[0] topology/pod-{id}/node-{id}/sys/dpp/classp-{name}

[1] sys/dpp/classp-{name}

                


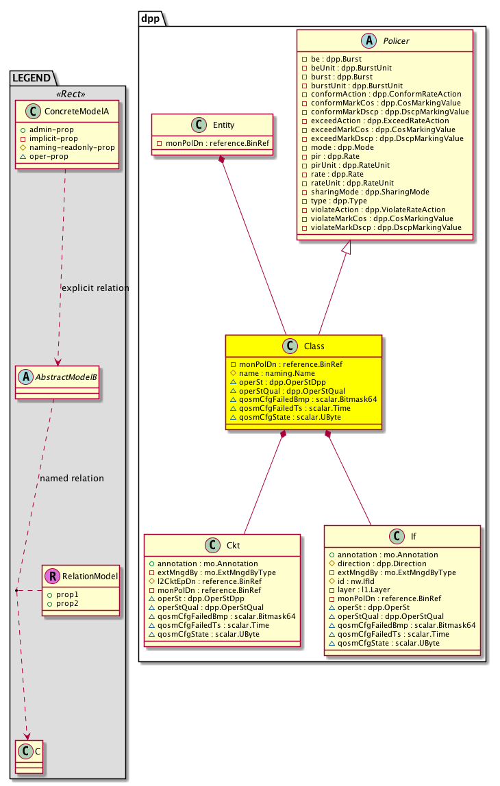
Diagram

Super Mo: dpp:Policer,
Container Mos: dpp:Entity (deletable:yes),
Contained Mos: dpp:Ckt, dpp:If,


Containers Hierarchies
[V] top:Root  This class represents the root element in the object hierarchy. All managed objects in the system are descendants of the Root element.
 ├
[V] fabric:Topology The root for IFC topology.
 
 ├
[V] fabric:Pod A pod.
 
 
 ├
[V] fabric:Node The root node for the APIC.
 
 
 
 ├
[V] top:System The APIC uses a policy model to combine data into a health score. Health scores can be aggregated for a variety of areas such as for the infrastructure, applications, or services. The category health score is calculated using a Lp -Norm formula. The health score penalty equals 100 minus the health score. The health score penalty represents the overall health score penalties of a set of MOs that belong to a given category and are children or direc...
 
 
 
 
 ├
[V] dpp:Entity  Holds dpp control plane entity information
 
 
 
 
 
 ├
[V] dpp:Class  Holder for dpp class policy, each class describes a set of rules describing the policer rates
[V] top:Root  This class represents the root element in the object hierarchy. All managed objects in the system are descendants of the Root element.
 ├
[V] top:System The APIC uses a policy model to combine data into a health score. Health scores can be aggregated for a variety of areas such as for the infrastructure, applications, or services. The category health score is calculated using a Lp -Norm formula. The health score penalty equals 100 minus the health score. The health score penalty represents the overall health score penalties of a set of MOs that belong to a given category and are children or direc...
 
 ├
[V] dpp:Entity  Holds dpp control plane entity information
 
 
 ├
[V] dpp:Class  Holder for dpp class policy, each class describes a set of rules describing the policer rates


Contained Hierarchy
[V] dpp:Class  Holder for dpp class policy, each class describes a set of rules describing the policer rates
 ├
[V] dpp:Ckt  EPG vlan/vxlan cktEp info
 
 ├
[V] aaa:RbacAnnotation  RbacAnnotation is used for capturing rbac properties of any apic object Objects can append rbacannotations as Object->RbacAnnotation which is then checked for domain eligibility
 
 ├
[V] dpp:If  Interface info
 
 
 ├
[V] aaa:RbacAnnotation  RbacAnnotation is used for capturing rbac properties of any apic object Objects can append rbacannotations as Object->RbacAnnotation which is then checked for domain eligibility
 
 
 ├
[V] dpp:RsDppIfCreatedByFvIfConn  Relationship with the fvIfConn to be able to export the stats from dppIf to fvIfConn
 
 
 ├
[V] fault:Counts An immutable object that provides the number of critical, major, minor, and warning faults raised on its parent object and its subtree.
 
 
 ├
[V] fault:Inst Contains detailed information of a fault. This object is attached as a child of the object on which the fault condition occurred. One instance object is created for each fault condition of the parent object. A fault instance object is identified by a fault code.
 
 
 
 ├
[V] aaa:RbacAnnotation  RbacAnnotation is used for capturing rbac properties of any apic object Objects can append rbacannotations as Object->RbacAnnotation which is then checked for domain eligibility
 
 
 
 ├
[V] tag:Annotation 
 
 
 
 ├
[V] tag:Tag 
 
 
 ├
[V] health:Inst A base class for a health score instance.(Switch only)
 
 
 ├
[V] tag:Annotation 
 
 
 ├
[V] tag:Tag 
 
 ├
[V] fault:Counts An immutable object that provides the number of critical, major, minor, and warning faults raised on its parent object and its subtree.
 
 ├
[V] health:Inst A base class for a health score instance.(Switch only)
 
 ├
[V] tag:Annotation 
 
 ├
[V] tag:Tag 
 ├
[V] dpp:If  Interface info
 
 ├
[V] aaa:RbacAnnotation  RbacAnnotation is used for capturing rbac properties of any apic object Objects can append rbacannotations as Object->RbacAnnotation which is then checked for domain eligibility
 
 ├
[V] dpp:RsDppIfCreatedByFvIfConn  Relationship with the fvIfConn to be able to export the stats from dppIf to fvIfConn
 
 ├
[V] fault:Counts An immutable object that provides the number of critical, major, minor, and warning faults raised on its parent object and its subtree.
 
 ├
[V] fault:Inst Contains detailed information of a fault. This object is attached as a child of the object on which the fault condition occurred. One instance object is created for each fault condition of the parent object. A fault instance object is identified by a fault code.
 
 
 ├
[V] aaa:RbacAnnotation  RbacAnnotation is used for capturing rbac properties of any apic object Objects can append rbacannotations as Object->RbacAnnotation which is then checked for domain eligibility
 
 
 ├
[V] tag:Annotation 
 
 
 ├
[V] tag:Tag 
 
 ├
[V] health:Inst A base class for a health score instance.(Switch only)
 
 ├
[V] tag:Annotation 
 
 ├
[V] tag:Tag 
 ├
[V] fault:Counts An immutable object that provides the number of critical, major, minor, and warning faults raised on its parent object and its subtree.
 ├
[V] fault:Delegate Exposes internal faults to the user. A fault delegate object can be defined on IFC (for example, for an endpoint group) and when the fault is raised (for example, under an endpoint policy on a switch), a fault delegate object is created on IFC under the specified object. A fault delegate object follows the lifecycle of the original fault instance object, being created, modified, or deleted based on the changes of the original fault.
 ├
[V] fault:Inst Contains detailed information of a fault. This object is attached as a child of the object on which the fault condition occurred. One instance object is created for each fault condition of the parent object. A fault instance object is identified by a fault code.
 
 ├
[V] aaa:RbacAnnotation  RbacAnnotation is used for capturing rbac properties of any apic object Objects can append rbacannotations as Object->RbacAnnotation which is then checked for domain eligibility
 
 ├
[V] tag:Annotation 
 
 ├
[V] tag:Tag 
 ├
[V] health:Inst A base class for a health score instance.(Switch only)


Inheritance
[V] naming:NamedObject An abstract base class for an object that contains a name.
 ├
[V] pol:Obj Represents a generic policy object.
 
 ├
[V] pol:Instr Represents a policy control instrumentation object.
 
 
 ├
[V] dpp:Policer  Holder for policer class policy, each class describes a set of rules describing the policer rate policy
 
 
 
 ├
[V] dpp:Class  Holder for dpp class policy, each class describes a set of rules describing the policer rates


Events
                dpp:Class:dpp_Class_operStChange


Faults
                dpp:Class:operStFailed


Fsms
                


Properties Summary
Defined in: dpp:Class
reference:BinRef monPolDn  (dpp:Class:monPolDn)
           Monitoring policy attached to this observable object
naming:Name
          string:Basic
name  (dpp:Class:name)
           Overrides:pol:Obj:name | naming:NamedObject:name
          
dpp:OperStDpp
          scalar:Enum8
operSt  (dpp:Class:operSt)
           operational state
dpp:OperStQual
          scalar:Enum8
operStQual  (dpp:Class:operStQual)
           Rule operational state disabled reason
scalar:Bitmask64 qosmCfgFailedBmp  (dpp:Class:qosmCfgFailedBmp)
          
scalar:Time qosmCfgFailedTs  (dpp:Class:qosmCfgFailedTs)
          
scalar:UByte qosmCfgState  (dpp:Class:qosmCfgState)
          
Defined in: dpp:Policer
dpp:Burst
          scalar:Uint64
be  (dpp:Policer:be)
           Excessive burst size (2R3C policer only)
dpp:BurstUnit
          scalar:Enum8
beUnit  (dpp:Policer:beUnit)
           Excessive Busrt unit - none, Kilo, Mega, Giga, ms, us
dpp:Burst
          scalar:Uint64
burst  (dpp:Policer:burst)
           Committed burst size, number of packets to absorb during a burst
dpp:BurstUnit
          scalar:Enum8
burstUnit  (dpp:Policer:burstUnit)
           Busrt unit - none, Kilo, Mega, Giga, ms, us
dpp:ConformRateAction
          scalar:Enum8
conformAction  (dpp:Policer:conformAction)
           Conform action
dpp:CosMarkingValue
          scalar:Uint16
conformMarkCos  (dpp:Policer:conformMarkCos)
           Conform Mark cos
dpp:DscpMarkingValue
          scalar:Uint16
conformMarkDscp  (dpp:Policer:conformMarkDscp)
           Conform Mark Dscp
dpp:ExceedRateAction
          scalar:Enum8
exceedAction  (dpp:Policer:exceedAction)
           Exceed action
dpp:CosMarkingValue
          scalar:Uint16
exceedMarkCos  (dpp:Policer:exceedMarkCos)
           Exceed Mark cos
dpp:DscpMarkingValue
          scalar:Uint16
exceedMarkDscp  (dpp:Policer:exceedMarkDscp)
           Exceed Mark Dscp
dpp:Mode
          scalar:Enum8
mode  (dpp:Policer:mode)
           Policer mode - bits or packet policer
dpp:Rate
          scalar:Uint64
pir  (dpp:Policer:pir)
           Peak rate (pir) (2R3C policer only)
dpp:RateUnit
          scalar:Enum8
pirUnit  (dpp:Policer:pirUnit)
           Peak Rate unit - none, Kilo, Mega, Giga
dpp:Rate
          scalar:Uint64
rate  (dpp:Policer:rate)
           Allowed rate, committed rate at which the packets are allowed into the system
dpp:RateUnit
          scalar:Enum8
rateUnit  (dpp:Policer:rateUnit)
           Rate unit - none, Kilo, Mega, Giga
dpp:SharingMode
          scalar:Enum8
sharingMode  (dpp:Policer:sharingMode)
           Policer sharing mode
dpp:Type
          scalar:Enum8
type  (dpp:Policer:type)
           Policer type
dpp:ViolateRateAction
          scalar:Enum8
violateAction  (dpp:Policer:violateAction)
           Violate action
dpp:CosMarkingValue
          scalar:Uint16
violateMarkCos  (dpp:Policer:violateMarkCos)
           Violate Mark cos
dpp:DscpMarkingValue
          scalar:Uint16
violateMarkDscp  (dpp:Policer:violateMarkDscp)
           Violate Mark Dscp
Defined in: pol:Instr
naming:Descr
          string:Basic
descr  (pol:Instr:descr)
           Specifies a control instrumentation description.
Defined in: naming:NamedObject
naming:NameAlias
          string:Basic
nameAlias  (naming:NamedObject:nameAlias)
           NO COMMENTS
Defined in: mo:Resolvable
mo:Owner
          scalar:Enum8
lcOwn  (mo:Resolvable:lcOwn)
           A value that indicates how this object was created. For internal use only.
Defined in: mo:TopProps
mo:ModificationChildAction
          scalar:Bitmask32
childAction  (mo:TopProps:childAction)
           Delete or ignore. For internal use only.
reference:BinRef dn  (mo:TopProps:dn)
           A tag or metadata is a non-hierarchical keyword or term assigned to the fabric module.
reference:BinRN rn  (mo:TopProps:rn)
           Identifies an object from its siblings within the context of its parent object. The distinguished name contains a sequence of relative names.
mo:ModificationStatus
          scalar:Bitmask32
status  (mo:TopProps:status)
           The upgrade status. This property is for internal use only.
Defined in: mo:Modifiable
mo:TStamp
          scalar:Date
modTs  (mo:Modifiable:modTs)
           The time when this object was last modified.
Properties Detail

be

Type: dpp:Burst
Primitive Type: scalar:Uint64

Units: null
Encrypted: false
Access: implicit
Category: TopLevelRegular
    Comments:
Excessive burst size (2R3C policer only)
Constants
unspecified 0xffffffffffffffffull Unspecified NO COMMENTS
DEFAULT unspecified(0xffffffffffffffffull) Unspecified NO COMMENTS





beUnit

Type: dpp:BurstUnit
Primitive Type: scalar:Enum8

Units: null
Encrypted: false
Access: implicit
Category: TopLevelRegular
    Comments:
Excessive Busrt unit - none, Kilo, Mega, Giga, ms, us
Constants
unspecified 0 Bytes/Packets NO COMMENTS
kilo 1 Kilo Bytes/Packets NO COMMENTS
mega 2 Mega Bytes/Packets NO COMMENTS
giga 3 Giga Bytes/Packets NO COMMENTS
msec 4 Milli Seconds NO COMMENTS
usec 5 Micro Seconds NO COMMENTS
DEFAULT unspecified(0) Bytes/Packets NO COMMENTS





burst

Type: dpp:Burst
Primitive Type: scalar:Uint64

Units: null
Encrypted: false
Access: implicit
Category: TopLevelRegular
    Comments:
Committed burst size, number of packets to absorb during a burst
Constants
unspecified 0xffffffffffffffffull Unspecified NO COMMENTS
DEFAULT unspecified(0xffffffffffffffffull) Unspecified NO COMMENTS





burstUnit

Type: dpp:BurstUnit
Primitive Type: scalar:Enum8

Units: null
Encrypted: false
Access: implicit
Category: TopLevelRegular
    Comments:
Busrt unit - none, Kilo, Mega, Giga, ms, us
Constants
unspecified 0 Bytes/Packets NO COMMENTS
kilo 1 Kilo Bytes/Packets NO COMMENTS
mega 2 Mega Bytes/Packets NO COMMENTS
giga 3 Giga Bytes/Packets NO COMMENTS
msec 4 Milli Seconds NO COMMENTS
usec 5 Micro Seconds NO COMMENTS
DEFAULT unspecified(0) Bytes/Packets NO COMMENTS





childAction

Type: mo:ModificationChildAction
Primitive Type: scalar:Bitmask32

Units: null
Encrypted: false
Access: implicit
Category: TopLevelChildAction
    Comments:
Delete or ignore. For internal use only.
Constants
deleteAll 16384u deleteAll NO COMMENTS
ignore 4096u ignore NO COMMENTS
deleteNonPresent 8192u deleteNonPresent NO COMMENTS
DEFAULT 0 --- This type is used to





conformAction

Type: dpp:ConformRateAction
Primitive Type: scalar:Enum8

Units: null
Encrypted: false
Access: implicit
Category: TopLevelRegular
    Comments:
Conform action
Constants
transmit 1 Transmit NO COMMENTS
drop 2 Drop NO COMMENTS
mark 3 Mark NO COMMENTS
DEFAULT transmit(1) Transmit NO COMMENTS





conformMarkCos

Type: dpp:CosMarkingValue
Primitive Type: scalar:Uint16

Units: null
Encrypted: false
Access: implicit
Category: TopLevelRegular
    Comments:
Conform Mark cos
Constants
unspecified 0xffff Unspecified NO COMMENTS
DEFAULT unspecified(0xffff) Unspecified NO COMMENTS





conformMarkDscp

Type: dpp:DscpMarkingValue
Primitive Type: scalar:Uint16

Units: null
Encrypted: false
Access: implicit
Category: TopLevelRegular
    Comments:
Conform Mark Dscp
Constants
unspecified 0xffff Unspecified NO COMMENTS
DEFAULT unspecified(0xffff) Unspecified NO COMMENTS





descr

Type: naming:Descr
Primitive Type: string:Basic

Like: naming:Described:descr
Units: null
Encrypted: false
Access: admin
Category: TopLevelRegular
    Comments:
Specifies a control instrumentation description.



dn

Type: reference:BinRef

Units: null
Encrypted: false
Access: implicit
Category: TopLevelDn
    Comments:
A tag or metadata is a non-hierarchical keyword or term assigned to the fabric module.



exceedAction

Type: dpp:ExceedRateAction
Primitive Type: scalar:Enum8

Units: null
Encrypted: false
Access: implicit
Category: TopLevelRegular
    Comments:
Exceed action
Constants
transmit 1 Transmit NO COMMENTS
drop 2 Drop NO COMMENTS
mark 3 Mark NO COMMENTS
DEFAULT drop(2) Drop NO COMMENTS





exceedMarkCos

Type: dpp:CosMarkingValue
Primitive Type: scalar:Uint16

Units: null
Encrypted: false
Access: implicit
Category: TopLevelRegular
    Comments:
Exceed Mark cos
Constants
unspecified 0xffff Unspecified NO COMMENTS
DEFAULT unspecified(0xffff) Unspecified NO COMMENTS





exceedMarkDscp

Type: dpp:DscpMarkingValue
Primitive Type: scalar:Uint16

Units: null
Encrypted: false
Access: implicit
Category: TopLevelRegular
    Comments:
Exceed Mark Dscp
Constants
unspecified 0xffff Unspecified NO COMMENTS
DEFAULT unspecified(0xffff) Unspecified NO COMMENTS





lcOwn

Type: mo:Owner
Primitive Type: scalar:Enum8

Units: null
Encrypted: false
Access: implicit
Category: TopLevelRegular
    Comments:
A value that indicates how this object was created. For internal use only.
Constants
local 0 Local NO COMMENTS
policy 1 Policy NO COMMENTS
replica 2 Replica NO COMMENTS
resolveOnBehalf 3 ResolvedOnBehalf NO COMMENTS
implicit 4 Implicit NO COMMENTS
DEFAULT local(0) Local NO COMMENTS





modTs

Type: mo:TStamp
Primitive Type: scalar:Date

Units: null
Encrypted: false
Access: implicit
Category: TopLevelRegular
    Comments:
The time when this object was last modified.
Constants
never 0ull never NO COMMENTS
DEFAULT never(0ull) never NO COMMENTS





mode

Type: dpp:Mode
Primitive Type: scalar:Enum8

Units: null
Encrypted: false
Access: implicit
Category: TopLevelRegular
    Comments:
Policer mode - bits or packet policer
Constants
bit 1 Bit policer NO COMMENTS
packet 2 Packet Policer NO COMMENTS
DEFAULT bit(1) Bit policer NO COMMENTS





monPolDn

Type: reference:BinRef

Units: null
Encrypted: false
Access: implicit
Category: TopLevelRegular
    Comments:
Monitoring policy attached to this observable object



name

Type: naming:Name
Primitive Type: string:Basic

Overrides:pol:Obj:name  |  naming:NamedObject:name
Units: null Encrypted: false Naming Property -- [NAMING RULES] Access: naming Category: TopLevelRegular
    Comments:



nameAlias

Type: naming:NameAlias
Primitive Type: string:Basic

Units: null
Encrypted: false
Access: admin
Category: TopLevelRegular
    Comments:
NO COMMENTS



operSt

Type: dpp:OperStDpp
Primitive Type: scalar:Enum8

Units: null
Encrypted: false
Access: oper
Category: TopLevelRegular
    Comments:
operational state
Constants
enabled 1 enabled Operational state is Enabled
disabled 2 disabled Operational state is Disabled
DEFAULT enabled(1) enabled Operational state is Enabled





operStQual

Type: dpp:OperStQual
Primitive Type: scalar:Enum8

Units: null
Encrypted: false
Access: oper
Category: TopLevelRegular
    Comments:
Rule operational state disabled reason
Constants
unspecified 0 Unspecified Unspecified
hwprog-fail 1 Hardware Programming Failed Hardware programming failed
max-if-policer-limit-reached 2 Max interface policer limit reached Max policer limit reached
unsupported-interface-type 3 Policer is not supported on this type of interface Unsupported interface type
transient-error 4 A transient error occurred, auto-retry will be attempted Transient error, where retry might work
link-is-down 5 Policer is not enabled as the link is down Link down
policer-mode-unsupported 6 Specified policer mode is not supported on this platform Unsupported mode - packet mode not supported on sug
policer-type-unsupported 7 Specified policer type is not supported on this platform Unsupported type - 2R3C type not supported on sug
policer-action-unsupported 8 Specified policer action is not supported on this platform Unsupported action - not all actions are supported on sug
l3-policer-active 9 L3 Policer is already active L3 Policer already applied
dedicated-policer-mode 10 Policer configured with dedicated mode Dedicated policer mode configured
DEFAULT unspecified(0) Unspecified Unspecified





pir

Type: dpp:Rate
Primitive Type: scalar:Uint64

Units: null
Encrypted: false
Access: implicit
Category: TopLevelRegular
    Comments:
Peak rate (pir) (2R3C policer only)



pirUnit

Type: dpp:RateUnit
Primitive Type: scalar:Enum8

Units: null
Encrypted: false
Access: implicit
Category: TopLevelRegular
    Comments:
Peak Rate unit - none, Kilo, Mega, Giga
Constants
unspecified 0 Bits/Packets per second NO COMMENTS
kilo 1 Kilo Bits/Packets per second NO COMMENTS
mega 2 Mega Bits/Packets per second NO COMMENTS
giga 3 Giga Bits/Packets per second NO COMMENTS
DEFAULT unspecified(0) Bits/Packets per second NO COMMENTS





qosmCfgFailedBmp

Type: scalar:Bitmask64

Units: null
Encrypted: false
Access: oper
Category: TopLevelRegular
    Comments:
Constants
dpp:ClasslcOwn_failed_flag -9223372036854775808ull --- NO COMMENTS
dpp:ClassexceedAction_failed_flag 1024ull --- NO COMMENTS
dpp:ClassviolateAction_failed_flag 1048576ull --- NO COMMENTS
dpp:ClassconformAction_failed_flag 128ull --- NO COMMENTS
dpp:ClassrateUnit_failed_flag 131072ull --- NO COMMENTS
dpp:Classpir_failed_flag 16384ull --- NO COMMENTS
dpp:ClassbeUnit_failed_flag 16ull --- NO COMMENTS
dpp:Classname_failed_flag 1ull --- NO COMMENTS
dpp:ClassexceedMarkCos_failed_flag 2048ull --- NO COMMENTS
dpp:ClassviolateMarkCos_failed_flag 2097152ull --- NO COMMENTS
dpp:ClassmodTs_failed_flag 2305843009213693952ull --- NO COMMENTS
dpp:ClassconformMarkCos_failed_flag 256ull --- NO COMMENTS
dpp:ClasssharingMode_failed_flag 262144ull --- NO COMMENTS
dpp:ClassnameAlias_failed_flag 2ull --- NO COMMENTS
dpp:ClasspirUnit_failed_flag 32768ull --- NO COMMENTS
dpp:Classburst_failed_flag 32ull --- NO COMMENTS
dpp:ClassexceedMarkDscp_failed_flag 4096ull --- NO COMMENTS
dpp:ClassviolateMarkDscp_failed_flag 4194304ull --- NO COMMENTS
dpp:Classdescr_failed_flag 4ull --- NO COMMENTS
dpp:ClassconformMarkDscp_failed_flag 512ull --- NO COMMENTS
dpp:Classtype_failed_flag 524288ull --- NO COMMENTS
dpp:ClassburstUnit_failed_flag 64ull --- NO COMMENTS
dpp:Classrate_failed_flag 65536ull --- NO COMMENTS
dpp:Classmode_failed_flag 8192ull --- NO COMMENTS
dpp:ClassmonPolDn_failed_flag 8388608ull --- NO COMMENTS
dpp:Classbe_failed_flag 8ull --- NO COMMENTS
DEFAULT 0 --- NO COMMENTS





qosmCfgFailedTs

Type: scalar:Time

Units: null
Encrypted: false
Access: oper
Category: TopLevelRegular
    Comments:



qosmCfgState

Type: scalar:UByte

Units: null
Encrypted: false
Access: oper
Category: TopLevelRegular
    Comments:



rate

Type: dpp:Rate
Primitive Type: scalar:Uint64

Units: null
Encrypted: false
Access: implicit
Category: TopLevelRegular
    Comments:
Allowed rate, committed rate at which the packets are allowed into the system



rateUnit

Type: dpp:RateUnit
Primitive Type: scalar:Enum8

Units: null
Encrypted: false
Access: implicit
Category: TopLevelRegular
    Comments:
Rate unit - none, Kilo, Mega, Giga
Constants
unspecified 0 Bits/Packets per second NO COMMENTS
kilo 1 Kilo Bits/Packets per second NO COMMENTS
mega 2 Mega Bits/Packets per second NO COMMENTS
giga 3 Giga Bits/Packets per second NO COMMENTS
DEFAULT unspecified(0) Bits/Packets per second NO COMMENTS





rn

Type: reference:BinRN

Units: null
Encrypted: false
Access: implicit
Category: TopLevelRn
    Comments:
Identifies an object from its siblings within the context of its parent object. The distinguished name contains a sequence of relative names.



sharingMode

Type: dpp:SharingMode
Primitive Type: scalar:Enum8

Units: null
Encrypted: false
Access: implicit
Category: TopLevelRegular
    Comments:
Policer sharing mode
Constants
shared 1 Shared Policer Policer is Shared on a given leaf among the attachment points using it
dedicated 2 Dedicated Policer Policer is Dedicated on the members of the place where is attached
DEFAULT dedicated(2) Dedicated Policer Policer is Dedicated on the members of the place where is attached





status

Type: mo:ModificationStatus
Primitive Type: scalar:Bitmask32

Units: null
Encrypted: false
Access: implicit
Category: TopLevelStatus
    Comments:
The upgrade status. This property is for internal use only.
Constants
created 2u created In a setter method: specifies that an object should be created. An error is returned if the object already exists.
In the return value of a setter method: indicates that an object has been created.
modified 4u modified In a setter method: specifies that an object should be modified
In the return value of a setter method: indicates that an object has been modified.
deleted 8u deleted In a setter method: specifies that an object should be deleted.
In the return value of a setter method: indicates that an object has been deleted.
DEFAULT 0 --- This type controls the life cycle of objects passed in the XML API.

When used in a setter method (such as configConfMo), the ModificationStatus specifies whether an object should be created, modified, deleted or removed.
In the return value of a setter method, the ModificationStatus indicates the actual operation that was performed. For example, the ModificationStatus is set to "created" if the object was created. The ModificationStatus is not set if the object was neither created, modified, deleted or removed.

When invoking a setter method, the ModificationStatus is optional:
If a setter method such as configConfMo is invoked and the ModificationStatus is not set, the system automatically determines if the object should be created or modified.






type

Type: dpp:Type
Primitive Type: scalar:Enum8

Units: null
Encrypted: false
Access: implicit
Category: TopLevelRegular
    Comments:
Policer type
Constants
1R2C 1 1 Rate 2 Color NO COMMENTS
2R3C 2 2 Rate 3 Color NO COMMENTS
DEFAULT 1R2C(1) 1 Rate 2 Color NO COMMENTS





violateAction

Type: dpp:ViolateRateAction
Primitive Type: scalar:Enum8

Units: null
Encrypted: false
Access: implicit
Category: TopLevelRegular
    Comments:
Violate action
Constants
transmit 1 Transmit NO COMMENTS
drop 2 Drop NO COMMENTS
mark 3 Mark NO COMMENTS
DEFAULT drop(2) Drop NO COMMENTS





violateMarkCos

Type: dpp:CosMarkingValue
Primitive Type: scalar:Uint16

Units: null
Encrypted: false
Access: implicit
Category: TopLevelRegular
    Comments:
Violate Mark cos
Constants
unspecified 0xffff Unspecified NO COMMENTS
DEFAULT unspecified(0xffff) Unspecified NO COMMENTS





violateMarkDscp

Type: dpp:DscpMarkingValue
Primitive Type: scalar:Uint16

Units: null
Encrypted: false
Access: implicit
Category: TopLevelRegular
    Comments:
Violate Mark Dscp
Constants
unspecified 0xffff Unspecified NO COMMENTS
DEFAULT unspecified(0xffff) Unspecified NO COMMENTS