Class eigrp:Inst (CONCRETE)

Class ID:5849
Class Label: EIGRP Instance
Encrypted: false - Exportable: false - Persistent: true - Configurable: false - Subject to Quota: Disabled - Abstraction Layer: Concrete Model
Write Access: [NON CONFIGURABLE]
Read Access: [access-protocol-l3, admin, fabric-protocol-l3, tenant-ext-protocol-l3, tenant-protocol-l3]
Creatable/Deletable: no (see Container Mos for details)
Semantic Scope: Fabric
Semantic Scope Evaluation Rule: Parent
Monitoring Policy Source: Parent
Monitoring Flags : [ IsObservable: true, HasStats: false, HasFaults: false, HasHealth: false, HasEventRules: true ]

The EIGRP instance information.

Naming Rules
RN FORMAT: inst-{name}

    [1] PREFIX=inst- PROPERTY = name




DN FORMAT: 

[0] topology/pod-{id}/node-{id}/sys/eigrp/inst-{name}

[1] sys/eigrp/inst-{name}

                


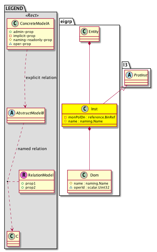
Diagram

Super Mo: l3:ProtInst,
Container Mos: eigrp:Entity (deletable:no),
Contained Mos: eigrp:Dom,


Containers Hierarchies
[V] top:Root  This class represents the root element in the object hierarchy. All managed objects in the system are descendants of the Root element.
 ├
[V] fabric:Topology The root for IFC topology.
 
 ├
[V] fabric:Pod A pod.
 
 
 ├
[V] fabric:Node The root node for the APIC.
 
 
 
 ├
[V] top:System The APIC uses a policy model to combine data into a health score. Health scores can be aggregated for a variety of areas such as for the infrastructure, applications, or services. The category health score is calculated using a Lp -Norm formula. The health score penalty equals 100 minus the health score. The health score penalty represents the overall health score penalties of a set of MOs that belong to a given category and are children or direc...
 
 
 
 
 ├
[V] eigrp:Entity The EIGRP control plane entity information.
 
 
 
 
 
 ├
[V] eigrp:Inst The EIGRP instance information.
[V] top:Root  This class represents the root element in the object hierarchy. All managed objects in the system are descendants of the Root element.
 ├
[V] top:System The APIC uses a policy model to combine data into a health score. Health scores can be aggregated for a variety of areas such as for the infrastructure, applications, or services. The category health score is calculated using a Lp -Norm formula. The health score penalty equals 100 minus the health score. The health score penalty represents the overall health score penalties of a set of MOs that belong to a given category and are children or direc...
 
 ├
[V] eigrp:Entity The EIGRP control plane entity information.
 
 
 ├
[V] eigrp:Inst The EIGRP instance information.


Contained Hierarchy
[V] eigrp:Inst The EIGRP instance information.
 ├
[V] eigrp:Dom The EIGRP domain (VRF) information.
 
 ├
[V] eigrp:DomAf The EIGRP address family domain (VRF) information.
 
 
 ├
[V] eigrp:Db The EIGRP databases.
 
 
 
 ├
[V] eigrp:Route The EIGRP route information.
 
 
 
 
 ├
[V] eigrp:Nexthop The EIGRP next hop.
 
 
 
 
 
 ├
[V] eigrp:ExtCommNhRec The EIGRP nexthop extended community information.
 
 
 
 
 
 ├
[V] eigrp:ExtProtNhRec The EIGRP nexthop information for external routes. External routes are routes from a different protocol or from a different EIGRP AS.
 
 
 ├
[V] eigrp:DefRtLeakP The default route leak policy.
 
 
 
 ├
[V] fault:Delegate Exposes internal faults to the user. A fault delegate object can be defined on IFC (for example, for an endpoint group) and when the fault is raised (for example, under an endpoint policy on a switch), a fault delegate object is created on IFC under the specified object. A fault delegate object follows the lifecycle of the original fault instance object, being created, modified, or deleted based on the changes of the original fault.
 
 
 ├
[V] eigrp:DomAfStats The EIGRP address family domain statistics.
 
 
 ├
[V] eigrp:Gr 
 
 
 
 ├
[V] fault:Delegate Exposes internal faults to the user. A fault delegate object can be defined on IFC (for example, for an endpoint group) and when the fault is raised (for example, under an endpoint policy on a switch), a fault delegate object is created on IFC under the specified object. A fault delegate object follows the lifecycle of the original fault instance object, being created, modified, or deleted based on the changes of the original fault.
 
 
 ├
[V] eigrp:InterLeakP The inter protocol route leak policy, which defines the distribution of routes from one protocol to another.
 
 
 
 ├
[V] fault:Delegate Exposes internal faults to the user. A fault delegate object can be defined on IFC (for example, for an endpoint group) and when the fault is raised (for example, under an endpoint policy on a switch), a fault delegate object is created on IFC under the specified object. A fault delegate object follows the lifecycle of the original fault instance object, being created, modified, or deleted based on the changes of the original fault.
 
 
 ├
[V] eigrp:RibLeakP 
 
 
 ├
[V] eigrp:StubP The stub policy.
 
 
 
 ├
[V] fault:Delegate Exposes internal faults to the user. A fault delegate object can be defined on IFC (for example, for an endpoint group) and when the fault is raised (for example, under an endpoint policy on a switch), a fault delegate object is created on IFC under the specified object. A fault delegate object follows the lifecycle of the original fault instance object, being created, modified, or deleted based on the changes of the original fault.
 
 ├
[V] eigrp:If An EIGRP configured interface combines the benefits of distance vector protocols with the features of link-state protocols.
 
 
 ├
[V] eigrp:IfAf The address family interface.
 
 
 
 ├
[V] eigrp:AdjEp The neighbor information.
 
 
 
 
 ├
[V] eigrp:AdjStats The EIGRP neighborship statistics.
 
 
 
 ├
[V] eigrp:IfAfStats The EIGRP interface statistics.
 
 
 
 ├
[V] eigrp:RtCtrlP The route control policy for routes coming/going over interfaces. There are few ways to apply this policy, controlling through route maps or prefix lists. The direction specifies whether to apply this policy in the incoming or outgoing direction
 
 
 
 
 ├
[V] fault:Delegate Exposes internal faults to the user. A fault delegate object can be defined on IFC (for example, for an endpoint group) and when the fault is raised (for example, under an endpoint policy on a switch), a fault delegate object is created on IFC under the specified object. A fault delegate object follows the lifecycle of the original fault instance object, being created, modified, or deleted based on the changes of the original fault.
 
 
 
 ├
[V] eigrp:RtMetricAlterP  Metric Alteration policy for EIGRP routes. Selection of routes for which metric has to be adjusted, can be done through route maps or prefix lists. The direction specifies whether to apply this policy for incoming or outgoing routes
 
 
 
 
 ├
[V] fault:Delegate Exposes internal faults to the user. A fault delegate object can be defined on IFC (for example, for an endpoint group) and when the fault is raised (for example, under an endpoint policy on a switch), a fault delegate object is created on IFC under the specified object. A fault delegate object follows the lifecycle of the original fault instance object, being created, modified, or deleted based on the changes of the original fault.
 
 
 
 ├
[V] eigrp:RtSum  This object holds summary address
 
 
 
 
 ├
[V] fault:Delegate Exposes internal faults to the user. A fault delegate object can be defined on IFC (for example, for an endpoint group) and when the fault is raised (for example, under an endpoint policy on a switch), a fault delegate object is created on IFC under the specified object. A fault delegate object follows the lifecycle of the original fault instance object, being created, modified, or deleted based on the changes of the original fault.
 
 
 ├
[V] eigrp:RtIfDefToEigrpIf A target relation to EIGRP interfaces.
 
 
 ├
[V] nw:RtPathToIf A target relation to the interface information.


Inheritance
[V] nw:Item Ignore.
 ├
[V] nw:Conn A connection abstraction.
 
 ├
[V] nw:GEp A group endpoint abstraction.
 
 
 ├
[V] nw:CpInst A control plane instance abstraction. This object represents an instance of the protocol. For example, the protocol instance of OSPF or ISIS.
 
 
 
 ├
[V] nw:ProtInst A protocol instance abstraction.
 
 
 
 
 ├
[V] l3:ProtInst A layer 3 protocol instance abstraction.
 
 
 
 
 
 ├
[V] eigrp:Inst The EIGRP instance information.


Events
                eigrp:Inst:eigrp_Inst_adminStChange
eigrp:Inst:eigrp_Inst_operErr


Faults
                


Fsms
                


Properties Summary
Defined in: eigrp:Inst
reference:BinRef monPolDn  (eigrp:Inst:monPolDn)
           The monitoring policy attached to this observable object.
naming:Name
          string:Basic
name  (eigrp:Inst:name)
           Overrides:nw:CpInst:name | nw:Conn:name
           The name of the object.
Defined in: nw:CpInst
nw:AdminSt
          scalar:Enum8
adminSt  (nw:CpInst:adminSt)
           The administrative state of the object or policy.
nw:InstCtrl
          scalar:Bitmask64
ctrl  (nw:CpInst:ctrl)
           The control state.
nw:OperErrQual
          scalar:Bitmask64
operErr  (nw:CpInst:operErr)
          
Defined in: mo:Resolvable
mo:Owner
          scalar:Enum8
lcOwn  (mo:Resolvable:lcOwn)
           A value that indicates how this object was created. For internal use only.
Defined in: mo:TopProps
mo:ModificationChildAction
          scalar:Bitmask32
childAction  (mo:TopProps:childAction)
           Delete or ignore. For internal use only.
reference:BinRef dn  (mo:TopProps:dn)
           A tag or metadata is a non-hierarchical keyword or term assigned to the fabric module.
reference:BinRN rn  (mo:TopProps:rn)
           Identifies an object from its siblings within the context of its parent object. The distinguished name contains a sequence of relative names.
mo:ModificationStatus
          scalar:Bitmask32
status  (mo:TopProps:status)
           The upgrade status. This property is for internal use only.
Defined in: mo:Modifiable
mo:TStamp
          scalar:Date
modTs  (mo:Modifiable:modTs)
           The time when this object was last modified.
Properties Detail

adminSt

Type: nw:AdminSt
Primitive Type: scalar:Enum8

Units: null
Encrypted: false
Access: implicit
Category: TopLevelRegular
    Comments:
The administrative state of the object or policy.
Constants
enabled 1 Enabled Enabled
disabled 2 Disabled Disabled
DEFAULT enabled(1) Enabled Enabled





childAction

Type: mo:ModificationChildAction
Primitive Type: scalar:Bitmask32

Units: null
Encrypted: false
Access: implicit
Category: TopLevelChildAction
    Comments:
Delete or ignore. For internal use only.
Constants
deleteAll 16384u deleteAll NO COMMENTS
ignore 4096u ignore NO COMMENTS
deleteNonPresent 8192u deleteNonPresent NO COMMENTS
DEFAULT 0 --- This type is used to





ctrl

Type: nw:InstCtrl
Primitive Type: scalar:Bitmask64

Units: null
Encrypted: false
Access: implicit
Category: TopLevelRegular
    Comments:
The control state.
Constants
stateful-ha 1ull stateful-ha Enable stateful HA
DEFAULT 0 --- Instance controls





dn

Type: reference:BinRef

Units: null
Encrypted: false
Access: implicit
Category: TopLevelDn
    Comments:
A tag or metadata is a non-hierarchical keyword or term assigned to the fabric module.



lcOwn

Type: mo:Owner
Primitive Type: scalar:Enum8

Units: null
Encrypted: false
Access: implicit
Category: TopLevelRegular
    Comments:
A value that indicates how this object was created. For internal use only.
Constants
local 0 Local NO COMMENTS
policy 1 Policy NO COMMENTS
replica 2 Replica NO COMMENTS
resolveOnBehalf 3 ResolvedOnBehalf NO COMMENTS
implicit 4 Implicit NO COMMENTS
DEFAULT local(0) Local NO COMMENTS





modTs

Type: mo:TStamp
Primitive Type: scalar:Date

Units: null
Encrypted: false
Access: implicit
Category: TopLevelRegular
    Comments:
The time when this object was last modified.
Constants
never 0ull never NO COMMENTS
DEFAULT never(0ull) never NO COMMENTS





monPolDn

Type: reference:BinRef

Units: null
Encrypted: false
Access: implicit
Category: TopLevelRegular
    Comments:
The monitoring policy attached to this observable object.



name

Type: naming:Name
Primitive Type: string:Basic

Overrides:nw:CpInst:name  |  nw:Conn:name
Units: null Encrypted: false Naming Property -- [NAMING RULES] Access: naming Category: TopLevelRegular
    Comments:
The name of the object.



operErr

Type: nw:OperErrQual
Primitive Type: scalar:Bitmask64

Units: null
Encrypted: false
Access: oper
Category: TopLevelRegular
    Comments:
Constants
sock-err 16ull Socket error Socket errors
init-err 1ull Initialization error Initialization errors
mem-err 2ull Memory error Memory errors
proto-err 32ull Protocol error Protocol errors
ipc-err 4ull IPC error IPC errors
feature-unsupported 64ull Feature Unsupported Feature Unsupported
int-err 8ull Internal error Internal errors
DEFAULT 0 --- Operational error qualifier





rn

Type: reference:BinRN

Units: null
Encrypted: false
Access: implicit
Category: TopLevelRn
    Comments:
Identifies an object from its siblings within the context of its parent object. The distinguished name contains a sequence of relative names.



status

Type: mo:ModificationStatus
Primitive Type: scalar:Bitmask32

Units: null
Encrypted: false
Access: implicit
Category: TopLevelStatus
    Comments:
The upgrade status. This property is for internal use only.
Constants
created 2u created In a setter method: specifies that an object should be created. An error is returned if the object already exists.
In the return value of a setter method: indicates that an object has been created.
modified 4u modified In a setter method: specifies that an object should be modified
In the return value of a setter method: indicates that an object has been modified.
deleted 8u deleted In a setter method: specifies that an object should be deleted.
In the return value of a setter method: indicates that an object has been deleted.
DEFAULT 0 --- This type controls the life cycle of objects passed in the XML API.

When used in a setter method (such as configConfMo), the ModificationStatus specifies whether an object should be created, modified, deleted or removed.
In the return value of a setter method, the ModificationStatus indicates the actual operation that was performed. For example, the ModificationStatus is set to "created" if the object was created. The ModificationStatus is not set if the object was neither created, modified, deleted or removed.

When invoking a setter method, the ModificationStatus is optional:
If a setter method such as configConfMo is invoked and the ModificationStatus is not set, the system automatically determines if the object should be created or modified.