Class eigrp:AdjEp (CONCRETE)

Class ID:5845
Class Label: EIGRP Neighbor
Encrypted: false - Exportable: false - Persistent: true - Configurable: false - Subject to Quota: Disabled - Abstraction Layer: Concrete Model
Write Access: [NON CONFIGURABLE]
Read Access: [access-protocol-l3, admin, fabric-protocol-l3, tenant-ext-protocol-l3, tenant-protocol-l3]
Creatable/Deletable: no (see Container Mos for details)
Semantic Scope: Fabric
Semantic Scope Evaluation Rule: Parent
Monitoring Policy Source: Parent
Monitoring Flags : [ IsObservable: true, HasStats: false, HasFaults: false, HasHealth: false, HasEventRules: true ]

The neighbor information.

Naming Rules
RN FORMAT: adj-{[addr]}

    [1] PREFIX=adj- PROPERTY = addr




DN FORMAT: 

[0] topology/pod-{id}/node-{id}/sys/eigrp/inst-{name}/dom-{name}/if-{[id]}/af-{type}/adj-{[addr]}

[1] sys/eigrp/inst-{name}/dom-{name}/if-{[id]}/af-{type}/adj-{[addr]}

                


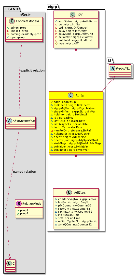
Diagram

Super Mo: l3:ProtAdjEp,
Container Mos: eigrp:IfAf (deletable:no),
Contained Mos: eigrp:AdjStats,


Containers Hierarchies
[V] top:Root  This class represents the root element in the object hierarchy. All managed objects in the system are descendants of the Root element.
 ├
[V] fabric:Topology The root for IFC topology.
 
 ├
[V] fabric:Pod A pod.
 
 
 ├
[V] fabric:Node The root node for the APIC.
 
 
 
 ├
[V] top:System The APIC uses a policy model to combine data into a health score. Health scores can be aggregated for a variety of areas such as for the infrastructure, applications, or services. The category health score is calculated using a Lp -Norm formula. The health score penalty equals 100 minus the health score. The health score penalty represents the overall health score penalties of a set of MOs that belong to a given category and are children or direc...
 
 
 
 
 ├
[V] eigrp:Entity The EIGRP control plane entity information.
 
 
 
 
 
 ├
[V] eigrp:Inst The EIGRP instance information.
 
 
 
 
 
 
 ├
[V] eigrp:Dom The EIGRP domain (VRF) information.
 
 
 
 
 
 
 
 ├
[V] eigrp:If An EIGRP configured interface combines the benefits of distance vector protocols with the features of link-state protocols.
 
 
 
 
 
 
 
 
 ├
[V] eigrp:IfAf The address family interface.
 
 
 
 
 
 
 
 
 
 ├
[V] eigrp:AdjEp The neighbor information.
[V] top:Root  This class represents the root element in the object hierarchy. All managed objects in the system are descendants of the Root element.
 ├
[V] top:System The APIC uses a policy model to combine data into a health score. Health scores can be aggregated for a variety of areas such as for the infrastructure, applications, or services. The category health score is calculated using a Lp -Norm formula. The health score penalty equals 100 minus the health score. The health score penalty represents the overall health score penalties of a set of MOs that belong to a given category and are children or direc...
 
 ├
[V] eigrp:Entity The EIGRP control plane entity information.
 
 
 ├
[V] eigrp:Inst The EIGRP instance information.
 
 
 
 ├
[V] eigrp:Dom The EIGRP domain (VRF) information.
 
 
 
 
 ├
[V] eigrp:If An EIGRP configured interface combines the benefits of distance vector protocols with the features of link-state protocols.
 
 
 
 
 
 ├
[V] eigrp:IfAf The address family interface.
 
 
 
 
 
 
 ├
[V] eigrp:AdjEp The neighbor information.


Contained Hierarchy
[V] eigrp:AdjEp The neighbor information.
 ├
[V] eigrp:AdjStats The EIGRP neighborship statistics.


Inheritance
[V] nw:Item Ignore.
 ├
[V] nw:Conn A connection abstraction.
 
 ├
[V] nw:Ep A static endpoint.
 
 
 ├
[V] nw:ConnEp A connection endpoint abstraction.
 
 
 
 ├
[V] nw:AdjEp The adjacency endpoint. This is the endpoint object that contains information regarding dynamically learned endpoints.
 
 
 
 
 ├
[V] nw:ProtAdjEp A protocol adjacency endpoint abstraction.
 
 
 
 
 
 ├
[V] l3:ProtAdjEp A layer 3 protocol adjacency abstraction.
 
 
 
 
 
 
 ├
[V] eigrp:AdjEp The neighbor information.


Events
                eigrp:AdjEp:eigrp_AdjEp_newAdjEp
eigrp:AdjEp:eigrp_AdjEp_adjOperStDown


Faults
                


Fsms
                


Properties Summary
Defined in: eigrp:AdjEp
address:Ip addr  (eigrp:AdjEp:addr)
           The peer IP address.
eigrp:BfdOperSt
          scalar:Enum8
bfdOperSt  (eigrp:AdjEp:bfdOperSt)
           The operational state of the bidirectional forwarding detection.
eigrp:EigrpMajVer
          scalar:UByte
eigrpMajVer  (eigrp:AdjEp:eigrpMajVer)
           The neighbor EIGRP major version.
eigrp:EigrpMinVer
          scalar:UByte
eigrpMinVer  (eigrp:AdjEp:eigrpMinVer)
           The neighbor EIGRP minor version.
eigrp:HoldIntvl
          scalar:Uint16
holdIntvl  (eigrp:AdjEp:holdIntvl)
           The period of time before declaring that the neighbor is down.
eigrp:NbrId
          scalar:Uint32
id  (eigrp:AdjEp:id)
           An object identifier.
scalar:Date lastHelloTs  (eigrp:AdjEp:lastHelloTs)
          
scalar:Date lastResyncTs  (eigrp:AdjEp:lastResyncTs)
          
scalar:Date lastUpTs  (eigrp:AdjEp:lastUpTs)
           The time when the adjacency came up.
reference:BinRef monPolDn  (eigrp:AdjEp:monPolDn)
           The monitoring policy attached to this observable object.
eigrp:NsfOperSt
          scalar:Bitmask16
nsfOperSt  (eigrp:AdjEp:nsfOperSt)
           The non-stop forwarding state.
eigrp:AdjOperSt
          scalar:Bitmask16
operSt  (eigrp:AdjEp:operSt)
           The runtime state of the object or policy.
eigrp:AdjOperStQual
          scalar:Enum8
operStQual  (eigrp:AdjEp:operStQual)
           The chassis operational status qualifier.
eigrp:AdjStubRtAdvFlags
          scalar:Bitmask16
stubFlags  (eigrp:AdjEp:stubFlags)
           The stub options.
eigrp:SwMajVer
          scalar:UByte
swMajVer  (eigrp:AdjEp:swMajVer)
           The major version of the neighbor software.
eigrp:SwMinVer
          scalar:UByte
swMinVer  (eigrp:AdjEp:swMinVer)
           The minor version of the neighbor software.
Defined in: nw:Ep
naming:Name
          string:Basic
name  (nw:Ep:name)
           Overrides:nw:Conn:name
           The name of the object.
Defined in: mo:TopProps
mo:ModificationChildAction
          scalar:Bitmask32
childAction  (mo:TopProps:childAction)
           Delete or ignore. For internal use only.
reference:BinRef dn  (mo:TopProps:dn)
           A tag or metadata is a non-hierarchical keyword or term assigned to the fabric module.
reference:BinRN rn  (mo:TopProps:rn)
           Identifies an object from its siblings within the context of its parent object. The distinguished name contains a sequence of relative names.
mo:ModificationStatus
          scalar:Bitmask32
status  (mo:TopProps:status)
           The upgrade status. This property is for internal use only.
Defined in: mo:Modifiable
mo:TStamp
          scalar:Date
modTs  (mo:Modifiable:modTs)
           The time when this object was last modified.
Properties Detail

addr

Type: address:Ip

Units: null
Encrypted: false
Naming Property -- [NAMING RULES]
Access: naming
Category: TopLevelRegular
    Comments:
The peer IP address.



bfdOperSt

Type: eigrp:BfdOperSt
Primitive Type: scalar:Enum8

Units: null
Encrypted: false
Access: oper
Category: TopLevelRegular
    Comments:
The operational state of the bidirectional forwarding detection.
Constants
down 0 BFD session is down BFD session is DOWN
up 1 BFD session is established BFD session is UP
DEFAULT 0 --- BFD state





childAction

Type: mo:ModificationChildAction
Primitive Type: scalar:Bitmask32

Units: null
Encrypted: false
Access: implicit
Category: TopLevelChildAction
    Comments:
Delete or ignore. For internal use only.
Constants
deleteAll 16384u deleteAll NO COMMENTS
ignore 4096u ignore NO COMMENTS
deleteNonPresent 8192u deleteNonPresent NO COMMENTS
DEFAULT 0 --- This type is used to





dn

Type: reference:BinRef

Units: null
Encrypted: false
Access: implicit
Category: TopLevelDn
    Comments:
A tag or metadata is a non-hierarchical keyword or term assigned to the fabric module.



eigrpMajVer

Type: eigrp:EigrpMajVer
Primitive Type: scalar:UByte

Units: null
Encrypted: false
Access: oper
Category: TopLevelRegular
    Comments:
The neighbor EIGRP major version.



eigrpMinVer

Type: eigrp:EigrpMinVer
Primitive Type: scalar:UByte

Units: null
Encrypted: false
Access: oper
Category: TopLevelRegular
    Comments:
The neighbor EIGRP minor version.



holdIntvl

Type: eigrp:HoldIntvl
Primitive Type: scalar:Uint16

Units: sec
Encrypted: false
Access: oper
Category: TopLevelRegular
    Comments:
The period of time before declaring that the neighbor is down.
Constants
defaultValue 15 --- NO COMMENTS





id

Type: eigrp:NbrId
Primitive Type: scalar:Uint32

Units: null
Encrypted: false
Access: oper
Category: TopLevelRegular
    Comments:
An object identifier.



lastHelloTs

Type: scalar:Date

Units: null
Encrypted: false
Access: oper
Category: TopLevelRegular
    Comments:



lastResyncTs

Type: scalar:Date

Units: null
Encrypted: false
Access: oper
Category: TopLevelRegular
    Comments:



lastUpTs

Type: scalar:Date

Units: null
Encrypted: false
Access: oper
Category: TopLevelRegular
    Comments:
The time when the adjacency came up.



modTs

Type: mo:TStamp
Primitive Type: scalar:Date

Units: null
Encrypted: false
Access: implicit
Category: TopLevelRegular
    Comments:
The time when this object was last modified.
Constants
never 0ull never NO COMMENTS
DEFAULT never(0ull) never NO COMMENTS





monPolDn

Type: reference:BinRef

Units: null
Encrypted: false
Access: implicit
Category: TopLevelRegular
    Comments:
The monitoring policy attached to this observable object.



name

Type: naming:Name
Primitive Type: string:Basic

Overrides:nw:Conn:name
Units: null Encrypted: false Access: admin Category: TopLevelRegular
    Comments:
The name of the object.



nsfOperSt

Type: eigrp:NsfOperSt
Primitive Type: scalar:Bitmask16

Units: null
Encrypted: false
Access: oper
Category: TopLevelRegular
    Comments:
The non-stop forwarding state.
Constants
peer-restart 1 Peer is NSF restarting Peer is NSF restarting
init-gr 2 Initiated GR We initiated Graceful Restart
peer-nsf-convg 4 Peer is waiting for convergence Peer is waiting for EOT/convergence from us
nsf-start 8 NSF startup mode NSF startup mode - send RS bit along with INIT to the peer
need-convg 16 Need EOT from peer We need EOT from the peer
DEFAULT 0 --- NSF operational state





operSt

Type: eigrp:AdjOperSt
Primitive Type: scalar:Bitmask16

Units: null
Encrypted: false
Access: oper
Category: TopLevelRegular
    Comments:
The runtime state of the object or policy.
Constants
init 1 Initializing Initializing
wait-init 2 Waiting for initialization Waiting for initaialization from peer
wait-init-ack 4 Waiting for initializing ack Waiting for init ack
cr-mode 8 Conditional Receive mode Conditional Receive mode
up 16 UP Neighbor is up
down 32 Neighbor going down Neighbor going down
DEFAULT 0 --- Adjacency operational state





operStQual

Type: eigrp:AdjOperStQual
Primitive Type: scalar:Enum8

Units: null
Encrypted: false
Access: oper
Category: TopLevelRegular
    Comments:
The chassis operational status qualifier.
Constants
no-change 0 No changes No changes, init state for the attribute
holdtime-exp 1 Hold time Expiry Hold timer Expired
stuck-in-active 2 Stuck in Active No replies from the peer for SIA Queries
bfd-tear-down 3 BFD session state is down BFD session is down
auth-mode-chged 4 Authentication mode changed Authentication Mode changed
auth-keych-chged 5 Authentication keychain changed Authentication Keychain changed
manual 6 Manually cleared Adjacency cleared manually using command
stuck-in-init 7 Stuck in INIT state Stuck in Wait-init State
if-goodbye-recvd 8 Interface goodbye message received Interface Goodbye recevied from peer
k-val-mismatch 9 K-value mismatched K values mismatch
peer-goodbye-recvd 10 Peer goodbye received Peer Goodbye message received
insuff-mtu 11 Insufficent MTU size Insufficent MTU size configured on interface
auth-failure 12 Authentication failure Authentication Failure
mcast-hello-expected 13 Multicast hello expected Expecting multicast hellos, but received a unicast hello from peer
ucast-hello-expected 14 Unicast hello expected Expecting unicast hellos from the static peer, but received a multicast hello
peer-nsf-restart 15 Peer also NSF restarted Peer has also NSF restarted
out-of-sync 16 Peer Out of sync Received RS flag in INIT, while waiting for our init to be acked
peer-reset-adj 17 Peer resets adjacency Received unexpected RS flag during NSF
peer-restart 18 Peer restarted Peer restarted within our hold timer expiry
retry-limit-exceed 19 Retry limit exceeded Retransmission limit for sending a unicast packet to the peer, exceeded
prefix-limit-exceed 20 Prefix limit exceeded Prefix limit exceeeded for this peer
summary-up 21 Summary UP, remove External routes Summary is up, Remove the advertised external routes
kill-all 22 All neighbors killed Killing all neighbors
asn-chg 23 AS number changed AS number changed
summary-conf 24 Summary configured Summary configured
metric-wt-chg 25 Metric Weights changed Metric Weights (K values) changed
metric-ver-chg 26 Metric version changed Metric Version changed
maxhopcnt-chg 27 Max hopcount changed Max-Hopcount configuration changed
peer-info-chg 28 Peer Info Changed Stub Configuration sent in PeerInfo changed
route-conf-chg 29 Route configuration changed Route configuration changed viz. router-id, dist-list etc..
subnet-mismatch 30 Subnet mismatched Source Address Subnet does not match our address
ip-deconf 31 Last IP address deconfigured Last IP address removed from interface
if-down 32 Interface Status down Interface in down state
proto-shut 33 Protocol shutdown EIGRP Protocol shutdown configured at interface/global level
if-disable 34 Interface disabled Interface disabled, no longer part of EIGRP
if-passive 35 Interface in passive mode Interface State changed to passive
split-horizon-chg 36 Split-horizon changed Split horizon configuration changed
nh-self-chg 37 Nh-self config changed Nexthop-self configuration changed
static-peer-conf 38 Static peer configured New Static Peer configured, bring down the dynamic peer learnt
soo-chg 39 SoO is changed SoO tag changed for the interface
peer-graceful-restart 40 Peer requested GR Peer requested a graceful restart
DEFAULT no-change(0) No changes No changes, init state for the attribute





rn

Type: reference:BinRN

Units: null
Encrypted: false
Access: implicit
Category: TopLevelRn
    Comments:
Identifies an object from its siblings within the context of its parent object. The distinguished name contains a sequence of relative names.



status

Type: mo:ModificationStatus
Primitive Type: scalar:Bitmask32

Units: null
Encrypted: false
Access: implicit
Category: TopLevelStatus
    Comments:
The upgrade status. This property is for internal use only.
Constants
created 2u created In a setter method: specifies that an object should be created. An error is returned if the object already exists.
In the return value of a setter method: indicates that an object has been created.
modified 4u modified In a setter method: specifies that an object should be modified
In the return value of a setter method: indicates that an object has been modified.
deleted 8u deleted In a setter method: specifies that an object should be deleted.
In the return value of a setter method: indicates that an object has been deleted.
DEFAULT 0 --- This type controls the life cycle of objects passed in the XML API.

When used in a setter method (such as configConfMo), the ModificationStatus specifies whether an object should be created, modified, deleted or removed.
In the return value of a setter method, the ModificationStatus indicates the actual operation that was performed. For example, the ModificationStatus is set to "created" if the object was created. The ModificationStatus is not set if the object was neither created, modified, deleted or removed.

When invoking a setter method, the ModificationStatus is optional:
If a setter method such as configConfMo is invoked and the ModificationStatus is not set, the system automatically determines if the object should be created or modified.






stubFlags

Type: eigrp:AdjStubRtAdvFlags
Primitive Type: scalar:Bitmask16

Units: null
Encrypted: false
Access: oper
Category: TopLevelRegular
    Comments:
The stub options.
Constants
connected 1 Advertise Connected Routes Advertise connected routes
static 2 Advertise Static Routes Advertise static routes
summary 4 Advertise Summary Routes Advertise summary routes
stub 8 Adjacency is a stub Adjacency is stubbed
external 16 Advertise External Routes Advertise external routes
leak 32 Adjacency with leak map Adjancency is configured with leak map
DEFAULT 0 --- Adj Stub Route Advertise Flags This is the PEER_INFORMATION_TYPE tlv received from the peer. These flags are informational signals to the neighbors as to which types of routes will be advertised





swMajVer

Type: eigrp:SwMajVer
Primitive Type: scalar:UByte

Units: null
Encrypted: false
Access: oper
Category: TopLevelRegular
    Comments:
The major version of the neighbor software.



swMinVer

Type: eigrp:SwMinVer
Primitive Type: scalar:UByte

Units: null
Encrypted: false
Access: oper
Category: TopLevelRegular
    Comments:
The minor version of the neighbor software.