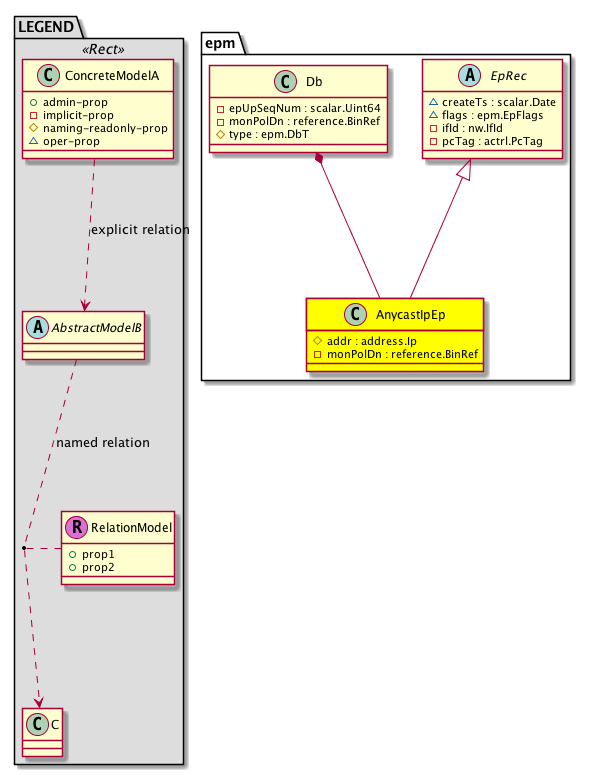
Class epm:AnycastIpEp (CONCRETE)

Class ID:11957
Class Label: Anycast fault IP Endpoint
Encrypted: false - Exportable: false - Persistent: true - Configurable: false - Subject to Quota: Disabled - Abstraction Layer: Concrete Model
Write Access: [NON CONFIGURABLE]
Read Access: [admin]
Creatable/Deletable: no (see Container Mos for details)
Semantic Scope: EPG
Semantic Scope Evaluation Rule: Parent
Monitoring Policy Source: Parent
Monitoring Flags : [ IsObservable: true, HasStats: false, HasFaults: true, HasHealth: true, HasEventRules: false ]

IP Anycast record

Naming Rules
RN FORMAT: AnycastIpEp-{[addr]}

    [1] PREFIX=AnycastIpEp- PROPERTY = addr




DN FORMAT: 

[0] topology/pod-{id}/node-{id}/sys/ctxsubstitute-{[encap]}/bd-{[fabEncap]}/qinq-{[encap]}/db-{type}/AnycastIpEp-{[addr]}

[1] sys/ctxsubstitute-{[encap]}/bd-{[fabEncap]}/qinq-{[encap]}/db-{type}/AnycastIpEp-{[addr]}

[2] topology/pod-{id}/node-{id}/sys/inst-{name}/bd-{[fabEncap]}/qinq-{[encap]}/db-{type}/AnycastIpEp-{[addr]}

[3] sys/inst-{name}/bd-{[fabEncap]}/qinq-{[encap]}/db-{type}/AnycastIpEp-{[addr]}

[4] topology/pod-{id}/node-{id}/sys/ctx-{[encap]}/bd-{[fabEncap]}/qinq-{[encap]}/db-{type}/AnycastIpEp-{[addr]}

[5] sys/ctx-{[encap]}/bd-{[fabEncap]}/qinq-{[encap]}/db-{type}/AnycastIpEp-{[addr]}

[6] topology/pod-{id}/node-{id}/sys/inst-{name}/db-{type}/AnycastIpEp-{[addr]}

[7] sys/inst-{name}/db-{type}/AnycastIpEp-{[addr]}

[8] topology/pod-{id}/node-{id}/sys/ctx-{[encap]}/db-{type}/AnycastIpEp-{[addr]}

[9] sys/ctx-{[encap]}/db-{type}/AnycastIpEp-{[addr]}

[10] topology/pod-{id}/node-{id}/sys/ctxsubstitute-{[encap]}/bd-{[fabEncap]}/vxlan-{[encap]}/db-{type}/AnycastIpEp-{[addr]}

[11] sys/ctxsubstitute-{[encap]}/bd-{[fabEncap]}/vxlan-{[encap]}/db-{type}/AnycastIpEp-{[addr]}

[12] topology/pod-{id}/node-{id}/sys/inst-{name}/bd-{[fabEncap]}/vxlan-{[encap]}/db-{type}/AnycastIpEp-{[addr]}

[13] sys/inst-{name}/bd-{[fabEncap]}/vxlan-{[encap]}/db-{type}/AnycastIpEp-{[addr]}

[14] topology/pod-{id}/node-{id}/sys/ctx-{[encap]}/bd-{[fabEncap]}/vxlan-{[encap]}/db-{type}/AnycastIpEp-{[addr]}

[15] sys/ctx-{[encap]}/bd-{[fabEncap]}/vxlan-{[encap]}/db-{type}/AnycastIpEp-{[addr]}

[16] topology/pod-{id}/node-{id}/sys/ctxsubstitute-{[encap]}/bd-{[fabEncap]}/vlan-{[encap]}/db-{type}/AnycastIpEp-{[addr]}

[17] sys/ctxsubstitute-{[encap]}/bd-{[fabEncap]}/vlan-{[encap]}/db-{type}/AnycastIpEp-{[addr]}

[18] topology/pod-{id}/node-{id}/sys/inst-{name}/bd-{[fabEncap]}/vlan-{[encap]}/db-{type}/AnycastIpEp-{[addr]}

[19] sys/inst-{name}/bd-{[fabEncap]}/vlan-{[encap]}/db-{type}/AnycastIpEp-{[addr]}

[20] topology/pod-{id}/node-{id}/sys/ctx-{[encap]}/bd-{[fabEncap]}/vlan-{[encap]}/db-{type}/AnycastIpEp-{[addr]}

[21] sys/ctx-{[encap]}/bd-{[fabEncap]}/vlan-{[encap]}/db-{type}/AnycastIpEp-{[addr]}

[22] topology/pod-{id}/node-{id}/sys/ctxsubstitute-{[encap]}/bd-{[fabEncap]}/db-{type}/AnycastIpEp-{[addr]}

[23] sys/ctxsubstitute-{[encap]}/bd-{[fabEncap]}/db-{type}/AnycastIpEp-{[addr]}

[24] topology/pod-{id}/node-{id}/sys/inst-{name}/bd-{[fabEncap]}/db-{type}/AnycastIpEp-{[addr]}

[25] sys/inst-{name}/bd-{[fabEncap]}/db-{type}/AnycastIpEp-{[addr]}

[26] topology/pod-{id}/node-{id}/sys/ctx-{[encap]}/bd-{[fabEncap]}/db-{type}/AnycastIpEp-{[addr]}

[27] sys/ctx-{[encap]}/bd-{[fabEncap]}/db-{type}/AnycastIpEp-{[addr]}

                


Diagram

Super Mo: epm:EpRec,
Container Mos: epm:Db (deletable:no),


Containers Hierarchies
[V] top:Root  This class represents the root element in the object hierarchy. All managed objects in the system are descendants of the Root element.
 ├
[V] fabric:Topology The root for IFC topology.
 
 ├
[V] fabric:Pod A pod.
 
 
 ├
[V] fabric:Node The root node for the APIC.
 
 
 
 ├
[V] top:System The APIC uses a policy model to combine data into a health score. Health scores can be aggregated for a variety of areas such as for the infrastructure, applications, or services. The category health score is calculated using a Lp -Norm formula. The health score penalty equals 100 minus the health score. The health score penalty represents the overall health score penalties of a set of MOs that belong to a given category and are children or direc...
 
 
 
 
 ├
[V] l3:CtxSubstitute  Tenant context object substitute. Its needed for internal PE purposes but it doesnt instantiate any VRF in the node.
 
 
 
 
 
 ├
[V] l2:BD The Layer 2 Bridge-domain identifies the boundary of a tenant?s bridged/layer 2 traffic. This is similar to a VLAN in a traditional layer 2 switched network.
 
 
 
 
 
 
 ├
[V] qinq:CktEp  802.1q Vlan
 
 
 
 
 
 
 
 ├
[V] epm:Db 
 
 
 
 
 
 
 
 
 ├
[V] epm:AnycastIpEp  IP Anycast record
[V] top:Root  This class represents the root element in the object hierarchy. All managed objects in the system are descendants of the Root element.
 ├
[V] top:System The APIC uses a policy model to combine data into a health score. Health scores can be aggregated for a variety of areas such as for the infrastructure, applications, or services. The category health score is calculated using a Lp -Norm formula. The health score penalty equals 100 minus the health score. The health score penalty represents the overall health score penalties of a set of MOs that belong to a given category and are children or direc...
 
 ├
[V] l3:CtxSubstitute  Tenant context object substitute. Its needed for internal PE purposes but it doesnt instantiate any VRF in the node.
 
 
 ├
[V] l2:BD The Layer 2 Bridge-domain identifies the boundary of a tenant?s bridged/layer 2 traffic. This is similar to a VLAN in a traditional layer 2 switched network.
 
 
 
 ├
[V] qinq:CktEp  802.1q Vlan
 
 
 
 
 ├
[V] epm:Db 
 
 
 
 
 
 ├
[V] epm:AnycastIpEp  IP Anycast record
[V] top:Root  This class represents the root element in the object hierarchy. All managed objects in the system are descendants of the Root element.
 ├
[V] fabric:Topology The root for IFC topology.
 
 ├
[V] fabric:Pod A pod.
 
 
 ├
[V] fabric:Node The root node for the APIC.
 
 
 
 ├
[V] top:System The APIC uses a policy model to combine data into a health score. Health scores can be aggregated for a variety of areas such as for the infrastructure, applications, or services. The category health score is calculated using a Lp -Norm formula. The health score penalty equals 100 minus the health score. The health score penalty represents the overall health score penalties of a set of MOs that belong to a given category and are children or direc...
 
 
 
 
 ├
[V] l3:Inst The infra VRF is created for the iNXOS fabric infrastructure. All communications between fabric elements, such as spine, leaf and vleaf, take place in this VRF.
 
 
 
 
 
 ├
[V] l2:BD The Layer 2 Bridge-domain identifies the boundary of a tenant?s bridged/layer 2 traffic. This is similar to a VLAN in a traditional layer 2 switched network.
 
 
 
 
 
 
 ├
[V] qinq:CktEp  802.1q Vlan
 
 
 
 
 
 
 
 ├
[V] epm:Db 
 
 
 
 
 
 
 
 
 ├
[V] epm:AnycastIpEp  IP Anycast record
[V] top:Root  This class represents the root element in the object hierarchy. All managed objects in the system are descendants of the Root element.
 ├
[V] top:System The APIC uses a policy model to combine data into a health score. Health scores can be aggregated for a variety of areas such as for the infrastructure, applications, or services. The category health score is calculated using a Lp -Norm formula. The health score penalty equals 100 minus the health score. The health score penalty represents the overall health score penalties of a set of MOs that belong to a given category and are children or direc...
 
 ├
[V] l3:Inst The infra VRF is created for the iNXOS fabric infrastructure. All communications between fabric elements, such as spine, leaf and vleaf, take place in this VRF.
 
 
 ├
[V] l2:BD The Layer 2 Bridge-domain identifies the boundary of a tenant?s bridged/layer 2 traffic. This is similar to a VLAN in a traditional layer 2 switched network.
 
 
 
 ├
[V] qinq:CktEp  802.1q Vlan
 
 
 
 
 ├
[V] epm:Db 
 
 
 
 
 
 ├
[V] epm:AnycastIpEp  IP Anycast record
[V] top:Root  This class represents the root element in the object hierarchy. All managed objects in the system are descendants of the Root element.
 ├
[V] fabric:Topology The root for IFC topology.
 
 ├
[V] fabric:Pod A pod.
 
 
 ├
[V] fabric:Node The root node for the APIC.
 
 
 
 ├
[V] top:System The APIC uses a policy model to combine data into a health score. Health scores can be aggregated for a variety of areas such as for the infrastructure, applications, or services. The category health score is calculated using a Lp -Norm formula. The health score penalty equals 100 minus the health score. The health score penalty represents the overall health score penalties of a set of MOs that belong to a given category and are children or direc...
 
 
 
 
 ├
[V] l3:Ctx The tenant context information is equivalent to a virtual routing and forwarding (VRF) instance created for the tenant's L3 network. Similar to a VRF in traditional Cisco routers, the tenant context isolates the IP addresses of the tenant, allowing different tenants to have overlapping IP addresses.
 
 
 
 
 
 ├
[V] l2:BD The Layer 2 Bridge-domain identifies the boundary of a tenant?s bridged/layer 2 traffic. This is similar to a VLAN in a traditional layer 2 switched network.
 
 
 
 
 
 
 ├
[V] qinq:CktEp  802.1q Vlan
 
 
 
 
 
 
 
 ├
[V] epm:Db 
 
 
 
 
 
 
 
 
 ├
[V] epm:AnycastIpEp  IP Anycast record
[V] top:Root  This class represents the root element in the object hierarchy. All managed objects in the system are descendants of the Root element.
 ├
[V] top:System The APIC uses a policy model to combine data into a health score. Health scores can be aggregated for a variety of areas such as for the infrastructure, applications, or services. The category health score is calculated using a Lp -Norm formula. The health score penalty equals 100 minus the health score. The health score penalty represents the overall health score penalties of a set of MOs that belong to a given category and are children or direc...
 
 ├
[V] l3:Ctx The tenant context information is equivalent to a virtual routing and forwarding (VRF) instance created for the tenant's L3 network. Similar to a VRF in traditional Cisco routers, the tenant context isolates the IP addresses of the tenant, allowing different tenants to have overlapping IP addresses.
 
 
 ├
[V] l2:BD The Layer 2 Bridge-domain identifies the boundary of a tenant?s bridged/layer 2 traffic. This is similar to a VLAN in a traditional layer 2 switched network.
 
 
 
 ├
[V] qinq:CktEp  802.1q Vlan
 
 
 
 
 ├
[V] epm:Db 
 
 
 
 
 
 ├
[V] epm:AnycastIpEp  IP Anycast record
[V] top:Root  This class represents the root element in the object hierarchy. All managed objects in the system are descendants of the Root element.
 ├
[V] fabric:Topology The root for IFC topology.
 
 ├
[V] fabric:Pod A pod.
 
 
 ├
[V] fabric:Node The root node for the APIC.
 
 
 
 ├
[V] top:System The APIC uses a policy model to combine data into a health score. Health scores can be aggregated for a variety of areas such as for the infrastructure, applications, or services. The category health score is calculated using a Lp -Norm formula. The health score penalty equals 100 minus the health score. The health score penalty represents the overall health score penalties of a set of MOs that belong to a given category and are children or direc...
 
 
 
 
 ├
[V] l3:Inst The infra VRF is created for the iNXOS fabric infrastructure. All communications between fabric elements, such as spine, leaf and vleaf, take place in this VRF.
 
 
 
 
 
 ├
[V] epm:Db 
 
 
 
 
 
 
 ├
[V] epm:AnycastIpEp  IP Anycast record
[V] top:Root  This class represents the root element in the object hierarchy. All managed objects in the system are descendants of the Root element.
 ├
[V] top:System The APIC uses a policy model to combine data into a health score. Health scores can be aggregated for a variety of areas such as for the infrastructure, applications, or services. The category health score is calculated using a Lp -Norm formula. The health score penalty equals 100 minus the health score. The health score penalty represents the overall health score penalties of a set of MOs that belong to a given category and are children or direc...
 
 ├
[V] l3:Inst The infra VRF is created for the iNXOS fabric infrastructure. All communications between fabric elements, such as spine, leaf and vleaf, take place in this VRF.
 
 
 ├
[V] epm:Db 
 
 
 
 ├
[V] epm:AnycastIpEp  IP Anycast record
[V] top:Root  This class represents the root element in the object hierarchy. All managed objects in the system are descendants of the Root element.
 ├
[V] fabric:Topology The root for IFC topology.
 
 ├
[V] fabric:Pod A pod.
 
 
 ├
[V] fabric:Node The root node for the APIC.
 
 
 
 ├
[V] top:System The APIC uses a policy model to combine data into a health score. Health scores can be aggregated for a variety of areas such as for the infrastructure, applications, or services. The category health score is calculated using a Lp -Norm formula. The health score penalty equals 100 minus the health score. The health score penalty represents the overall health score penalties of a set of MOs that belong to a given category and are children or direc...
 
 
 
 
 ├
[V] l3:Ctx The tenant context information is equivalent to a virtual routing and forwarding (VRF) instance created for the tenant's L3 network. Similar to a VRF in traditional Cisco routers, the tenant context isolates the IP addresses of the tenant, allowing different tenants to have overlapping IP addresses.
 
 
 
 
 
 ├
[V] epm:Db 
 
 
 
 
 
 
 ├
[V] epm:AnycastIpEp  IP Anycast record
[V] top:Root  This class represents the root element in the object hierarchy. All managed objects in the system are descendants of the Root element.
 ├
[V] top:System The APIC uses a policy model to combine data into a health score. Health scores can be aggregated for a variety of areas such as for the infrastructure, applications, or services. The category health score is calculated using a Lp -Norm formula. The health score penalty equals 100 minus the health score. The health score penalty represents the overall health score penalties of a set of MOs that belong to a given category and are children or direc...
 
 ├
[V] l3:Ctx The tenant context information is equivalent to a virtual routing and forwarding (VRF) instance created for the tenant's L3 network. Similar to a VRF in traditional Cisco routers, the tenant context isolates the IP addresses of the tenant, allowing different tenants to have overlapping IP addresses.
 
 
 ├
[V] epm:Db 
 
 
 
 ├
[V] epm:AnycastIpEp  IP Anycast record
[V] top:Root  This class represents the root element in the object hierarchy. All managed objects in the system are descendants of the Root element.
 ├
[V] fabric:Topology The root for IFC topology.
 
 ├
[V] fabric:Pod A pod.
 
 
 ├
[V] fabric:Node The root node for the APIC.
 
 
 
 ├
[V] top:System The APIC uses a policy model to combine data into a health score. Health scores can be aggregated for a variety of areas such as for the infrastructure, applications, or services. The category health score is calculated using a Lp -Norm formula. The health score penalty equals 100 minus the health score. The health score penalty represents the overall health score penalties of a set of MOs that belong to a given category and are children or direc...
 
 
 
 
 ├
[V] l3:CtxSubstitute  Tenant context object substitute. Its needed for internal PE purposes but it doesnt instantiate any VRF in the node.
 
 
 
 
 
 ├
[V] l2:BD The Layer 2 Bridge-domain identifies the boundary of a tenant?s bridged/layer 2 traffic. This is similar to a VLAN in a traditional layer 2 switched network.
 
 
 
 
 
 
 ├
[V] vxlan:CktEp A VXLAN circuit.
 
 
 
 
 
 
 
 ├
[V] epm:Db 
 
 
 
 
 
 
 
 
 ├
[V] epm:AnycastIpEp  IP Anycast record
[V] top:Root  This class represents the root element in the object hierarchy. All managed objects in the system are descendants of the Root element.
 ├
[V] top:System The APIC uses a policy model to combine data into a health score. Health scores can be aggregated for a variety of areas such as for the infrastructure, applications, or services. The category health score is calculated using a Lp -Norm formula. The health score penalty equals 100 minus the health score. The health score penalty represents the overall health score penalties of a set of MOs that belong to a given category and are children or direc...
 
 ├
[V] l3:CtxSubstitute  Tenant context object substitute. Its needed for internal PE purposes but it doesnt instantiate any VRF in the node.
 
 
 ├
[V] l2:BD The Layer 2 Bridge-domain identifies the boundary of a tenant?s bridged/layer 2 traffic. This is similar to a VLAN in a traditional layer 2 switched network.
 
 
 
 ├
[V] vxlan:CktEp A VXLAN circuit.
 
 
 
 
 ├
[V] epm:Db 
 
 
 
 
 
 ├
[V] epm:AnycastIpEp  IP Anycast record
[V] top:Root  This class represents the root element in the object hierarchy. All managed objects in the system are descendants of the Root element.
 ├
[V] fabric:Topology The root for IFC topology.
 
 ├
[V] fabric:Pod A pod.
 
 
 ├
[V] fabric:Node The root node for the APIC.
 
 
 
 ├
[V] top:System The APIC uses a policy model to combine data into a health score. Health scores can be aggregated for a variety of areas such as for the infrastructure, applications, or services. The category health score is calculated using a Lp -Norm formula. The health score penalty equals 100 minus the health score. The health score penalty represents the overall health score penalties of a set of MOs that belong to a given category and are children or direc...
 
 
 
 
 ├
[V] l3:Inst The infra VRF is created for the iNXOS fabric infrastructure. All communications between fabric elements, such as spine, leaf and vleaf, take place in this VRF.
 
 
 
 
 
 ├
[V] l2:BD The Layer 2 Bridge-domain identifies the boundary of a tenant?s bridged/layer 2 traffic. This is similar to a VLAN in a traditional layer 2 switched network.
 
 
 
 
 
 
 ├
[V] vxlan:CktEp A VXLAN circuit.
 
 
 
 
 
 
 
 ├
[V] epm:Db 
 
 
 
 
 
 
 
 
 ├
[V] epm:AnycastIpEp  IP Anycast record
[V] top:Root  This class represents the root element in the object hierarchy. All managed objects in the system are descendants of the Root element.
 ├
[V] top:System The APIC uses a policy model to combine data into a health score. Health scores can be aggregated for a variety of areas such as for the infrastructure, applications, or services. The category health score is calculated using a Lp -Norm formula. The health score penalty equals 100 minus the health score. The health score penalty represents the overall health score penalties of a set of MOs that belong to a given category and are children or direc...
 
 ├
[V] l3:Inst The infra VRF is created for the iNXOS fabric infrastructure. All communications between fabric elements, such as spine, leaf and vleaf, take place in this VRF.
 
 
 ├
[V] l2:BD The Layer 2 Bridge-domain identifies the boundary of a tenant?s bridged/layer 2 traffic. This is similar to a VLAN in a traditional layer 2 switched network.
 
 
 
 ├
[V] vxlan:CktEp A VXLAN circuit.
 
 
 
 
 ├
[V] epm:Db 
 
 
 
 
 
 ├
[V] epm:AnycastIpEp  IP Anycast record
[V] top:Root  This class represents the root element in the object hierarchy. All managed objects in the system are descendants of the Root element.
 ├
[V] fabric:Topology The root for IFC topology.
 
 ├
[V] fabric:Pod A pod.
 
 
 ├
[V] fabric:Node The root node for the APIC.
 
 
 
 ├
[V] top:System The APIC uses a policy model to combine data into a health score. Health scores can be aggregated for a variety of areas such as for the infrastructure, applications, or services. The category health score is calculated using a Lp -Norm formula. The health score penalty equals 100 minus the health score. The health score penalty represents the overall health score penalties of a set of MOs that belong to a given category and are children or direc...
 
 
 
 
 ├
[V] l3:Ctx The tenant context information is equivalent to a virtual routing and forwarding (VRF) instance created for the tenant's L3 network. Similar to a VRF in traditional Cisco routers, the tenant context isolates the IP addresses of the tenant, allowing different tenants to have overlapping IP addresses.
 
 
 
 
 
 ├
[V] l2:BD The Layer 2 Bridge-domain identifies the boundary of a tenant?s bridged/layer 2 traffic. This is similar to a VLAN in a traditional layer 2 switched network.
 
 
 
 
 
 
 ├
[V] vxlan:CktEp A VXLAN circuit.
 
 
 
 
 
 
 
 ├
[V] epm:Db 
 
 
 
 
 
 
 
 
 ├
[V] epm:AnycastIpEp  IP Anycast record
[V] top:Root  This class represents the root element in the object hierarchy. All managed objects in the system are descendants of the Root element.
 ├
[V] top:System The APIC uses a policy model to combine data into a health score. Health scores can be aggregated for a variety of areas such as for the infrastructure, applications, or services. The category health score is calculated using a Lp -Norm formula. The health score penalty equals 100 minus the health score. The health score penalty represents the overall health score penalties of a set of MOs that belong to a given category and are children or direc...
 
 ├
[V] l3:Ctx The tenant context information is equivalent to a virtual routing and forwarding (VRF) instance created for the tenant's L3 network. Similar to a VRF in traditional Cisco routers, the tenant context isolates the IP addresses of the tenant, allowing different tenants to have overlapping IP addresses.
 
 
 ├
[V] l2:BD The Layer 2 Bridge-domain identifies the boundary of a tenant?s bridged/layer 2 traffic. This is similar to a VLAN in a traditional layer 2 switched network.
 
 
 
 ├
[V] vxlan:CktEp A VXLAN circuit.
 
 
 
 
 ├
[V] epm:Db 
 
 
 
 
 
 ├
[V] epm:AnycastIpEp  IP Anycast record
[V] top:Root  This class represents the root element in the object hierarchy. All managed objects in the system are descendants of the Root element.
 ├
[V] fabric:Topology The root for IFC topology.
 
 ├
[V] fabric:Pod A pod.
 
 
 ├
[V] fabric:Node The root node for the APIC.
 
 
 
 ├
[V] top:System The APIC uses a policy model to combine data into a health score. Health scores can be aggregated for a variety of areas such as for the infrastructure, applications, or services. The category health score is calculated using a Lp -Norm formula. The health score penalty equals 100 minus the health score. The health score penalty represents the overall health score penalties of a set of MOs that belong to a given category and are children or direc...
 
 
 
 
 ├
[V] l3:CtxSubstitute  Tenant context object substitute. Its needed for internal PE purposes but it doesnt instantiate any VRF in the node.
 
 
 
 
 
 ├
[V] l2:BD The Layer 2 Bridge-domain identifies the boundary of a tenant?s bridged/layer 2 traffic. This is similar to a VLAN in a traditional layer 2 switched network.
 
 
 
 
 
 
 ├
[V] vlan:CktEp A VLAN object created for an endpoint group with an 802.1q encap.
 
 
 
 
 
 
 
 ├
[V] epm:Db 
 
 
 
 
 
 
 
 
 ├
[V] epm:AnycastIpEp  IP Anycast record
[V] top:Root  This class represents the root element in the object hierarchy. All managed objects in the system are descendants of the Root element.
 ├
[V] top:System The APIC uses a policy model to combine data into a health score. Health scores can be aggregated for a variety of areas such as for the infrastructure, applications, or services. The category health score is calculated using a Lp -Norm formula. The health score penalty equals 100 minus the health score. The health score penalty represents the overall health score penalties of a set of MOs that belong to a given category and are children or direc...
 
 ├
[V] l3:CtxSubstitute  Tenant context object substitute. Its needed for internal PE purposes but it doesnt instantiate any VRF in the node.
 
 
 ├
[V] l2:BD The Layer 2 Bridge-domain identifies the boundary of a tenant?s bridged/layer 2 traffic. This is similar to a VLAN in a traditional layer 2 switched network.
 
 
 
 ├
[V] vlan:CktEp A VLAN object created for an endpoint group with an 802.1q encap.
 
 
 
 
 ├
[V] epm:Db 
 
 
 
 
 
 ├
[V] epm:AnycastIpEp  IP Anycast record
[V] top:Root  This class represents the root element in the object hierarchy. All managed objects in the system are descendants of the Root element.
 ├
[V] fabric:Topology The root for IFC topology.
 
 ├
[V] fabric:Pod A pod.
 
 
 ├
[V] fabric:Node The root node for the APIC.
 
 
 
 ├
[V] top:System The APIC uses a policy model to combine data into a health score. Health scores can be aggregated for a variety of areas such as for the infrastructure, applications, or services. The category health score is calculated using a Lp -Norm formula. The health score penalty equals 100 minus the health score. The health score penalty represents the overall health score penalties of a set of MOs that belong to a given category and are children or direc...
 
 
 
 
 ├
[V] l3:Inst The infra VRF is created for the iNXOS fabric infrastructure. All communications between fabric elements, such as spine, leaf and vleaf, take place in this VRF.
 
 
 
 
 
 ├
[V] l2:BD The Layer 2 Bridge-domain identifies the boundary of a tenant?s bridged/layer 2 traffic. This is similar to a VLAN in a traditional layer 2 switched network.
 
 
 
 
 
 
 ├
[V] vlan:CktEp A VLAN object created for an endpoint group with an 802.1q encap.
 
 
 
 
 
 
 
 ├
[V] epm:Db 
 
 
 
 
 
 
 
 
 ├
[V] epm:AnycastIpEp  IP Anycast record
[V] top:Root  This class represents the root element in the object hierarchy. All managed objects in the system are descendants of the Root element.
 ├
[V] top:System The APIC uses a policy model to combine data into a health score. Health scores can be aggregated for a variety of areas such as for the infrastructure, applications, or services. The category health score is calculated using a Lp -Norm formula. The health score penalty equals 100 minus the health score. The health score penalty represents the overall health score penalties of a set of MOs that belong to a given category and are children or direc...
 
 ├
[V] l3:Inst The infra VRF is created for the iNXOS fabric infrastructure. All communications between fabric elements, such as spine, leaf and vleaf, take place in this VRF.
 
 
 ├
[V] l2:BD The Layer 2 Bridge-domain identifies the boundary of a tenant?s bridged/layer 2 traffic. This is similar to a VLAN in a traditional layer 2 switched network.
 
 
 
 ├
[V] vlan:CktEp A VLAN object created for an endpoint group with an 802.1q encap.
 
 
 
 
 ├
[V] epm:Db 
 
 
 
 
 
 ├
[V] epm:AnycastIpEp  IP Anycast record
[V] top:Root  This class represents the root element in the object hierarchy. All managed objects in the system are descendants of the Root element.
 ├
[V] fabric:Topology The root for IFC topology.
 
 ├
[V] fabric:Pod A pod.
 
 
 ├
[V] fabric:Node The root node for the APIC.
 
 
 
 ├
[V] top:System The APIC uses a policy model to combine data into a health score. Health scores can be aggregated for a variety of areas such as for the infrastructure, applications, or services. The category health score is calculated using a Lp -Norm formula. The health score penalty equals 100 minus the health score. The health score penalty represents the overall health score penalties of a set of MOs that belong to a given category and are children or direc...
 
 
 
 
 ├
[V] l3:Ctx The tenant context information is equivalent to a virtual routing and forwarding (VRF) instance created for the tenant's L3 network. Similar to a VRF in traditional Cisco routers, the tenant context isolates the IP addresses of the tenant, allowing different tenants to have overlapping IP addresses.
 
 
 
 
 
 ├
[V] l2:BD The Layer 2 Bridge-domain identifies the boundary of a tenant?s bridged/layer 2 traffic. This is similar to a VLAN in a traditional layer 2 switched network.
 
 
 
 
 
 
 ├
[V] vlan:CktEp A VLAN object created for an endpoint group with an 802.1q encap.
 
 
 
 
 
 
 
 ├
[V] epm:Db 
 
 
 
 
 
 
 
 
 ├
[V] epm:AnycastIpEp  IP Anycast record
[V] top:Root  This class represents the root element in the object hierarchy. All managed objects in the system are descendants of the Root element.
 ├
[V] top:System The APIC uses a policy model to combine data into a health score. Health scores can be aggregated for a variety of areas such as for the infrastructure, applications, or services. The category health score is calculated using a Lp -Norm formula. The health score penalty equals 100 minus the health score. The health score penalty represents the overall health score penalties of a set of MOs that belong to a given category and are children or direc...
 
 ├
[V] l3:Ctx The tenant context information is equivalent to a virtual routing and forwarding (VRF) instance created for the tenant's L3 network. Similar to a VRF in traditional Cisco routers, the tenant context isolates the IP addresses of the tenant, allowing different tenants to have overlapping IP addresses.
 
 
 ├
[V] l2:BD The Layer 2 Bridge-domain identifies the boundary of a tenant?s bridged/layer 2 traffic. This is similar to a VLAN in a traditional layer 2 switched network.
 
 
 
 ├
[V] vlan:CktEp A VLAN object created for an endpoint group with an 802.1q encap.
 
 
 
 
 ├
[V] epm:Db 
 
 
 
 
 
 ├
[V] epm:AnycastIpEp  IP Anycast record
[V] top:Root  This class represents the root element in the object hierarchy. All managed objects in the system are descendants of the Root element.
 ├
[V] fabric:Topology The root for IFC topology.
 
 ├
[V] fabric:Pod A pod.
 
 
 ├
[V] fabric:Node The root node for the APIC.
 
 
 
 ├
[V] top:System The APIC uses a policy model to combine data into a health score. Health scores can be aggregated for a variety of areas such as for the infrastructure, applications, or services. The category health score is calculated using a Lp -Norm formula. The health score penalty equals 100 minus the health score. The health score penalty represents the overall health score penalties of a set of MOs that belong to a given category and are children or direc...
 
 
 
 
 ├
[V] l3:CtxSubstitute  Tenant context object substitute. Its needed for internal PE purposes but it doesnt instantiate any VRF in the node.
 
 
 
 
 
 ├
[V] l2:BD The Layer 2 Bridge-domain identifies the boundary of a tenant?s bridged/layer 2 traffic. This is similar to a VLAN in a traditional layer 2 switched network.
 
 
 
 
 
 
 ├
[V] epm:Db 
 
 
 
 
 
 
 
 ├
[V] epm:AnycastIpEp  IP Anycast record
[V] top:Root  This class represents the root element in the object hierarchy. All managed objects in the system are descendants of the Root element.
 ├
[V] top:System The APIC uses a policy model to combine data into a health score. Health scores can be aggregated for a variety of areas such as for the infrastructure, applications, or services. The category health score is calculated using a Lp -Norm formula. The health score penalty equals 100 minus the health score. The health score penalty represents the overall health score penalties of a set of MOs that belong to a given category and are children or direc...
 
 ├
[V] l3:CtxSubstitute  Tenant context object substitute. Its needed for internal PE purposes but it doesnt instantiate any VRF in the node.
 
 
 ├
[V] l2:BD The Layer 2 Bridge-domain identifies the boundary of a tenant?s bridged/layer 2 traffic. This is similar to a VLAN in a traditional layer 2 switched network.
 
 
 
 ├
[V] epm:Db 
 
 
 
 
 ├
[V] epm:AnycastIpEp  IP Anycast record
[V] top:Root  This class represents the root element in the object hierarchy. All managed objects in the system are descendants of the Root element.
 ├
[V] fabric:Topology The root for IFC topology.
 
 ├
[V] fabric:Pod A pod.
 
 
 ├
[V] fabric:Node The root node for the APIC.
 
 
 
 ├
[V] top:System The APIC uses a policy model to combine data into a health score. Health scores can be aggregated for a variety of areas such as for the infrastructure, applications, or services. The category health score is calculated using a Lp -Norm formula. The health score penalty equals 100 minus the health score. The health score penalty represents the overall health score penalties of a set of MOs that belong to a given category and are children or direc...
 
 
 
 
 ├
[V] l3:Inst The infra VRF is created for the iNXOS fabric infrastructure. All communications between fabric elements, such as spine, leaf and vleaf, take place in this VRF.
 
 
 
 
 
 ├
[V] l2:BD The Layer 2 Bridge-domain identifies the boundary of a tenant?s bridged/layer 2 traffic. This is similar to a VLAN in a traditional layer 2 switched network.
 
 
 
 
 
 
 ├
[V] epm:Db 
 
 
 
 
 
 
 
 ├
[V] epm:AnycastIpEp  IP Anycast record
[V] top:Root  This class represents the root element in the object hierarchy. All managed objects in the system are descendants of the Root element.
 ├
[V] top:System The APIC uses a policy model to combine data into a health score. Health scores can be aggregated for a variety of areas such as for the infrastructure, applications, or services. The category health score is calculated using a Lp -Norm formula. The health score penalty equals 100 minus the health score. The health score penalty represents the overall health score penalties of a set of MOs that belong to a given category and are children or direc...
 
 ├
[V] l3:Inst The infra VRF is created for the iNXOS fabric infrastructure. All communications between fabric elements, such as spine, leaf and vleaf, take place in this VRF.
 
 
 ├
[V] l2:BD The Layer 2 Bridge-domain identifies the boundary of a tenant?s bridged/layer 2 traffic. This is similar to a VLAN in a traditional layer 2 switched network.
 
 
 
 ├
[V] epm:Db 
 
 
 
 
 ├
[V] epm:AnycastIpEp  IP Anycast record
[V] top:Root  This class represents the root element in the object hierarchy. All managed objects in the system are descendants of the Root element.
 ├
[V] fabric:Topology The root for IFC topology.
 
 ├
[V] fabric:Pod A pod.
 
 
 ├
[V] fabric:Node The root node for the APIC.
 
 
 
 ├
[V] top:System The APIC uses a policy model to combine data into a health score. Health scores can be aggregated for a variety of areas such as for the infrastructure, applications, or services. The category health score is calculated using a Lp -Norm formula. The health score penalty equals 100 minus the health score. The health score penalty represents the overall health score penalties of a set of MOs that belong to a given category and are children or direc...
 
 
 
 
 ├
[V] l3:Ctx The tenant context information is equivalent to a virtual routing and forwarding (VRF) instance created for the tenant's L3 network. Similar to a VRF in traditional Cisco routers, the tenant context isolates the IP addresses of the tenant, allowing different tenants to have overlapping IP addresses.
 
 
 
 
 
 ├
[V] l2:BD The Layer 2 Bridge-domain identifies the boundary of a tenant?s bridged/layer 2 traffic. This is similar to a VLAN in a traditional layer 2 switched network.
 
 
 
 
 
 
 ├
[V] epm:Db 
 
 
 
 
 
 
 
 ├
[V] epm:AnycastIpEp  IP Anycast record
[V] top:Root  This class represents the root element in the object hierarchy. All managed objects in the system are descendants of the Root element.
 ├
[V] top:System The APIC uses a policy model to combine data into a health score. Health scores can be aggregated for a variety of areas such as for the infrastructure, applications, or services. The category health score is calculated using a Lp -Norm formula. The health score penalty equals 100 minus the health score. The health score penalty represents the overall health score penalties of a set of MOs that belong to a given category and are children or direc...
 
 ├
[V] l3:Ctx The tenant context information is equivalent to a virtual routing and forwarding (VRF) instance created for the tenant's L3 network. Similar to a VRF in traditional Cisco routers, the tenant context isolates the IP addresses of the tenant, allowing different tenants to have overlapping IP addresses.
 
 
 ├
[V] l2:BD The Layer 2 Bridge-domain identifies the boundary of a tenant?s bridged/layer 2 traffic. This is similar to a VLAN in a traditional layer 2 switched network.
 
 
 
 ├
[V] epm:Db 
 
 
 
 
 ├
[V] epm:AnycastIpEp  IP Anycast record


Contained Hierarchy
[V] epm:AnycastIpEp  IP Anycast record
 ├
[V] fault:Counts An immutable object that provides the number of critical, major, minor, and warning faults raised on its parent object and its subtree.
 ├
[V] fault:Inst Contains detailed information of a fault. This object is attached as a child of the object on which the fault condition occurred. One instance object is created for each fault condition of the parent object. A fault instance object is identified by a fault code.
 
 ├
[V] aaa:RbacAnnotation  RbacAnnotation is used for capturing rbac properties of any apic object Objects can append rbacannotations as Object->RbacAnnotation which is then checked for domain eligibility
 
 ├
[V] tag:Annotation 
 
 ├
[V] tag:Tag 
 ├
[V] health:Inst A base class for a health score instance.(Switch only)


Inheritance
[V] nw:Item Ignore.
 ├
[V] nw:Conn A connection abstraction.
 
 ├
[V] nw:GEp A group endpoint abstraction.
 
 
 ├
[V] nw:DbRec An abstraction of a database record.
 
 
 
 ├
[V] epm:Rec 
 
 
 
 
 ├
[V] epm:EpRec 
 
 
 
 
 
 ├
[V] epm:AnycastIpEp  IP Anycast record


Events
                


Faults
                epm:AnycastIpEp:epIPAnycast


Fsms
                


Properties Summary
Defined in: epm:AnycastIpEp
address:Ip addr  (epm:AnycastIpEp:addr)
           The peer IP address.
reference:BinRef monPolDn  (epm:AnycastIpEp:monPolDn)
           The monitoring policy attached to this observable object.
Defined in: epm:EpRec
scalar:Date createTs  (epm:EpRec:createTs)
           The creation time of the Layer 2 bridge domain.
epm:EpFlags
          scalar:Bitmask64
flags  (epm:EpRec:flags)
           The IP address flags.
nw:IfId
          base:IfIndex
ifId  (epm:EpRec:ifId)
           The OSPF neighbor interface ID.
actrl:PcTag
          scalar:Uint32
pcTag  (epm:EpRec:pcTag)
           The default class ID for unknown unicast traffic terminating on this bridge domain.
Defined in: nw:DbRec
naming:Name
          string:Basic
name  (nw:DbRec:name)
           Overrides:nw:Conn:name
           The name of the object.
Defined in: mo:TopProps
mo:ModificationChildAction
          scalar:Bitmask32
childAction  (mo:TopProps:childAction)
           Delete or ignore. For internal use only.
reference:BinRef dn  (mo:TopProps:dn)
           A tag or metadata is a non-hierarchical keyword or term assigned to the fabric module.
reference:BinRN rn  (mo:TopProps:rn)
           Identifies an object from its siblings within the context of its parent object. The distinguished name contains a sequence of relative names.
mo:ModificationStatus
          scalar:Bitmask32
status  (mo:TopProps:status)
           The upgrade status. This property is for internal use only.
Defined in: mo:Modifiable
mo:TStamp
          scalar:Date
modTs  (mo:Modifiable:modTs)
           The time when this object was last modified.
Properties Detail

addr

Type: address:Ip

Units: null
Encrypted: false
Naming Property -- [NAMING RULES]
Access: naming
Category: TopLevelRegular
    Comments:
The peer IP address.



childAction

Type: mo:ModificationChildAction
Primitive Type: scalar:Bitmask32

Units: null
Encrypted: false
Access: implicit
Category: TopLevelChildAction
    Comments:
Delete or ignore. For internal use only.
Constants
deleteAll 16384u deleteAll NO COMMENTS
ignore 4096u ignore NO COMMENTS
deleteNonPresent 8192u deleteNonPresent NO COMMENTS
DEFAULT 0 --- This type is used to





createTs

Type: scalar:Date

Units: null
Encrypted: false
Access: oper
Category: TopLevelRegular
    Comments:
The creation time of the Layer 2 bridge domain.



dn

Type: reference:BinRef

Units: null
Encrypted: false
Access: implicit
Category: TopLevelDn
    Comments:
A tag or metadata is a non-hierarchical keyword or term assigned to the fabric module.



flags

Type: epm:EpFlags
Primitive Type: scalar:Bitmask64

Units: null
Encrypted: false
Access: oper
Category: TopLevelRegular
    Comments:
The IP address flags.
Constants
ip 1024ull Has IP info Bit 10, Has IP info
bounce-to-proxy 1048576ull Bounced to spine proxy Bit 20, Bounce to spine proxy
loopback 1073741824ull Loopback IP Bit 30, loopback IP
svc-mgr 1099511627776ull service manager ep Bit 40, Service Manager
peer-attached 128ull Singly Attached Endpoint on Peer Vpc Bit 7, On peer vpc
span 131072ull Span Ep Bit 17, Span Ep
cdp 134217728ull CDP neighbor MAC Bit 27, CDP neighbour MAC
peer-attached-rl 137438953472ull Singly Attached EP over singly deployed EPG on Peer Vpc RL Bit 37, Peer Attached RL
aging 16384ull Ep is aging Bit 14, Ep is aging
local-aged 16ull Locally aged Bit 4, Locally aged (only for Ep behind vpc)
fhs-validation-pending 17179869184ull FHS validation pending Ep Bit 34, FHS validation pending Ep
vpc-attached 1ull Attached to VPC Bit 0 ,Attached to VPC
mac 2048ull Has MAC info Bit 11, Has MAC info
dsr-vip 2097152ull DSR VIP Bit 21, DSR VIP
announce-flush 2199023255552ull announce flush Bit 41, Announce
router 256ull Router Ep Bit 8, Router
arp 262144ull Arp Ep Bit 18, ARP Ep
lldp 268435456ull LLDP neighbor MAC Bit 28, LLDP neighbour MAC
announce 274877906944ull announce Bit 38, Announce
static 2ull Static Ep Bit 1, Static, no moves allowed
vtep 32768ull VTEP Bit 15, VTEP Ep
peer-aged 32ull Remotely aged Bit 5, Peer aged (only for Ep behind vpc)
mac-ckt 33554432ull MAC based epg Ep bit-22, bit-23 and bit-24 are used by DSR/VIP and locally defined in epm_msg.h please do not use these bit here 4194304, 8388608, 16777216 Bit 25, MAC based sclass/epg
anycast-service 34359738368ull Anycast Service Bit 35, Anycast Service
ht-attempt 4096ull Host tracking attempted Bit 12, Host tracking attempted
service 4294967296ull Service Ep Bit 31 , don't use Bit 32, Service
local 4ull Local Ep Bit 2, Local
dtep 512ull Dynamic TEP Bit 9, dynamic TEP EP
rogue 524288ull Rouge Ep Bit 19, Rogue EP
router-mac 536870912ull router MAC Bit 29, router MAC
shared-service 549755813888ull shared service ep Bit 39, Shared Service SRVC
static-ipep 64ull Static IP Ep Bit 6, Static IP Ep
svi 65536ull External svi Ep Bit 16, External SVI Ep
psvi 67108864ull Pervasive svi Ep Bit 26, Pervasive SVI Ep
trust-sync 68719476736ull Trust the peer bounce notification Bit 36, Trust sync
cached 8192ull Cached in software only Bit 13, Cached in software only, not programmed in hardware
anycast 8589934592ull Anycast Bit 33, Anycast Ep
bounce 8ull Bounce Ep Bit 3, Bounce
DEFAULT 0 --- Ep Flags





ifId

Type: nw:IfId
Primitive Type: base:IfIndex

Units: null
Encrypted: false
Access: implicit
Category: TopLevelRegular
    Comments:
The OSPF neighbor interface ID.



modTs

Type: mo:TStamp
Primitive Type: scalar:Date

Units: null
Encrypted: false
Access: implicit
Category: TopLevelRegular
    Comments:
The time when this object was last modified.
Constants
never 0ull never NO COMMENTS
DEFAULT never(0ull) never NO COMMENTS





monPolDn

Type: reference:BinRef

Units: null
Encrypted: false
Access: implicit
Category: TopLevelRegular
    Comments:
The monitoring policy attached to this observable object.



name

Type: naming:Name
Primitive Type: string:Basic

Overrides:nw:Conn:name
Units: null Encrypted: false Access: admin Category: TopLevelRegular
    Comments:
The name of the object.



pcTag

Type: actrl:PcTag
Primitive Type: scalar:Uint32

Units: null
Encrypted: false
Access: implicit
Category: TopLevelRegular
    Comments:
The default class ID for unknown unicast traffic terminating on this bridge domain.
Constants
any 0u any NO COMMENTS
DEFAULT 0 --- Policy control tag





rn

Type: reference:BinRN

Units: null
Encrypted: false
Access: implicit
Category: TopLevelRn
    Comments:
Identifies an object from its siblings within the context of its parent object. The distinguished name contains a sequence of relative names.



status

Type: mo:ModificationStatus
Primitive Type: scalar:Bitmask32

Units: null
Encrypted: false
Access: implicit
Category: TopLevelStatus
    Comments:
The upgrade status. This property is for internal use only.
Constants
created 2u created In a setter method: specifies that an object should be created. An error is returned if the object already exists.
In the return value of a setter method: indicates that an object has been created.
modified 4u modified In a setter method: specifies that an object should be modified
In the return value of a setter method: indicates that an object has been modified.
deleted 8u deleted In a setter method: specifies that an object should be deleted.
In the return value of a setter method: indicates that an object has been deleted.
DEFAULT 0 --- This type controls the life cycle of objects passed in the XML API.

When used in a setter method (such as configConfMo), the ModificationStatus specifies whether an object should be created, modified, deleted or removed.
In the return value of a setter method, the ModificationStatus indicates the actual operation that was performed. For example, the ModificationStatus is set to "created" if the object was created. The ModificationStatus is not set if the object was neither created, modified, deleted or removed.

When invoking a setter method, the ModificationStatus is optional:
If a setter method such as configConfMo is invoked and the ModificationStatus is not set, the system automatically determines if the object should be created or modified.