Class fabric:Path (CONCRETE)

Class ID:483
Class Label: Fabric Path
Encrypted: false - Exportable: false - Persistent: true - Configurable: false - Subject to Quota: Disabled - Abstraction Layer: Logical Model
Write Access: [NON CONFIGURABLE]
Read Access: [admin, fabric-equipment]
Creatable/Deletable: yes (see Container Mos for details)
Semantic Scope: Fabric
Semantic Scope Evaluation Rule: Explicit
Monitoring Policy Source: Parent
Monitoring Flags : [ IsObservable: true, HasStats: true, HasFaults: true, HasHealth: true, HasEventRules: false ]

The path that captures all trails between two nodes.

Naming Rules
RN FORMAT: path-{n1}-{n2}

    [1] PREFIX=path- PROPERTY = n1


    [2] PREFIX=- PROPERTY = n2




DN FORMAT: 

[0] topology/pod-{id}/path-{n1}-{n2}

                


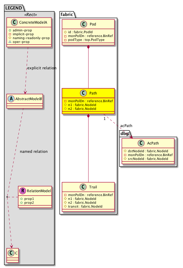
Diagram

Container Mos: fabric:Pod (deletable:yes),
Contained Mos: fabric:Trail,
Relations To: dbg:AcPath,
Relations: fabric:RsAcPath,


Containers Hierarchies
[V] top:Root  This class represents the root element in the object hierarchy. All managed objects in the system are descendants of the Root element.
 ├
[V] fabric:Topology The root for IFC topology.
 
 ├
[V] fabric:Pod A pod.
 
 
 ├
[V] fabric:Path The path that captures all trails between two nodes.


Contained Hierarchy
[V] fabric:Path The path that captures all trails between two nodes.
 ├
[V] fabric:RsAcPath A source relation to the atomic counter for a path. Note that this relation is an internal object.
 ├
[V] fabric:Trail A trail. This captures links between two nodes via a single transit node.
 
 ├
[V] fabric:RsAcTrail A source relation to the atomic counter for a trail. Note that this relation is an internal object.
 
 ├
[V] fault:Counts An immutable object that provides the number of critical, major, minor, and warning faults raised on its parent object and its subtree.
 
 ├
[V] fault:Inst Contains detailed information of a fault. This object is attached as a child of the object on which the fault condition occurred. One instance object is created for each fault condition of the parent object. A fault instance object is identified by a fault code.
 
 
 ├
[V] aaa:RbacAnnotation  RbacAnnotation is used for capturing rbac properties of any apic object Objects can append rbacannotations as Object->RbacAnnotation which is then checked for domain eligibility
 
 
 ├
[V] tag:Annotation 
 
 
 ├
[V] tag:Tag 
 
 ├
[V] health:Inst A base class for a health score instance.(Switch only)
 ├
[V] fault:Counts An immutable object that provides the number of critical, major, minor, and warning faults raised on its parent object and its subtree.
 ├
[V] fault:Inst Contains detailed information of a fault. This object is attached as a child of the object on which the fault condition occurred. One instance object is created for each fault condition of the parent object. A fault instance object is identified by a fault code.
 
 ├
[V] aaa:RbacAnnotation  RbacAnnotation is used for capturing rbac properties of any apic object Objects can append rbacannotations as Object->RbacAnnotation which is then checked for domain eligibility
 
 ├
[V] tag:Annotation 
 
 ├
[V] tag:Tag 
 ├
[V] health:Inst A base class for a health score instance.(Switch only)


Inheritance
[V] fabric:Path The path that captures all trails between two nodes.


Stat Counters
scalar:UByte GAUGE: fabric:AcDropExcess:excessPktPercentage(percentage)
           excess percentage
          Comments: Percentage of Excess Packets that were Received in the Path (excessPktPercentage = ExcessPkt*100/rxPkt)
scalar:UByte GAUGE: fabric:AcDropExcess:dropPktPercentage(percentage)
           drop percentage
          Comments: Percentage of Packets that were Dropped in the Path (dropPktPercentage = DropPkt*100/txPkt)
scalar:Uint64 COUNTER: fabric:AcDropExcess:excessPkt(packets)
           excess packets
          Comments: Number of Excess Packets that were Received in the Path (excessPkt = RxPkt - TxPkt)
scalar:Uint64 COUNTER: fabric:AcDropExcess:dropPkt(packets)
           dropped packets
          Comments: Packets that were Dropped in the Path (dropPkt = TxPkt - RxPkt)
scalar:Uint64 COUNTER: fabric:AcTxRx:rxPkt(packets)
           received packets
          Comments: Number of Packets Received by the Destination Node of the Path from the Source Node of the Path
scalar:Uint64 COUNTER: fabric:AcTxRx:txPkt(packets)
           transmitted packets
          Comments: Number of Packets Transmitted by the Source Node of the Path to the Destination Node of the Path


Stats
[V] fabric:Path The path that captures all trails between two nodes.
 ├
[V] fabric:AcDropExcess15min A class that represents the most current statistics for drop packets in a 15 minute sampling interval. This class updates every 5 minutes.
 ├
[V] fabric:AcDropExcess1d A class that represents the most current statistics for drop packets in a 1 day sampling interval. This class updates every hour.
 ├
[V] fabric:AcDropExcess1h A class that represents the most current statistics for drop packets in a 1 hour sampling interval. This class updates every 15 minutes.
 ├
[V] fabric:AcDropExcess1mo A class that represents the most current statistics for drop packets in a 1 month sampling interval. This class updates every day.
 ├
[V] fabric:AcDropExcess1qtr A class that represents the most current statistics for drop packets in a 1 quarter sampling interval. This class updates every day.
 ├
[V] fabric:AcDropExcess1w A class that represents the most current statistics for drop packets in a 1 week sampling interval. This class updates every day.
 ├
[V] fabric:AcDropExcess1year A class that represents the most current statistics for drop packets in a 1 year sampling interval. This class updates every day.
 ├
[V] fabric:AcDropExcess5min A class that represents the most current statistics for drop packets in a 5 minute sampling interval. This class updates every 10 seconds.
 ├
[V] fabric:AcDropExcessHist15min A class that represents historical statistics for drop packets in a 15 minute sampling interval. This class updates every 5 minutes.
 ├
[V] fabric:AcDropExcessHist1d A class that represents historical statistics for drop packets in a 1 day sampling interval. This class updates every hour.
 ├
[V] fabric:AcDropExcessHist1h A class that represents historical statistics for drop packets in a 1 hour sampling interval. This class updates every 15 minutes.
 ├
[V] fabric:AcDropExcessHist1mo A class that represents historical statistics for drop packets in a 1 month sampling interval. This class updates every day.
 ├
[V] fabric:AcDropExcessHist1qtr A class that represents historical statistics for drop packets in a 1 quarter sampling interval. This class updates every day.
 ├
[V] fabric:AcDropExcessHist1w A class that represents historical statistics for drop packets in a 1 week sampling interval. This class updates every day.
 ├
[V] fabric:AcDropExcessHist1year A class that represents historical statistics for drop packets in a 1 year sampling interval. This class updates every day.
 ├
[V] fabric:AcDropExcessHist5min A class that represents historical statistics for drop packets in a 5 minute sampling interval. This class updates every 10 seconds.
 ├
[V] fabric:AcTxRx15min A class that represents the most current statistics for packets in a 15 minute sampling interval. This class updates every 5 minutes.
 ├
[V] fabric:AcTxRx1d A class that represents the most current statistics for packets in a 1 day sampling interval. This class updates every hour.
 ├
[V] fabric:AcTxRx1h A class that represents the most current statistics for packets in a 1 hour sampling interval. This class updates every 15 minutes.
 ├
[V] fabric:AcTxRx1mo A class that represents the most current statistics for packets in a 1 month sampling interval. This class updates every day.
 ├
[V] fabric:AcTxRx1qtr A class that represents the most current statistics for packets in a 1 quarter sampling interval. This class updates every day.
 ├
[V] fabric:AcTxRx1w A class that represents the most current statistics for packets in a 1 week sampling interval. This class updates every day.
 ├
[V] fabric:AcTxRx1year A class that represents the most current statistics for packets in a 1 year sampling interval. This class updates every day.
 ├
[V] fabric:AcTxRx5min A class that represents the most current statistics for packets in a 5 minute sampling interval. This class updates every 10 seconds.
 ├
[V] fabric:AcTxRxHist15min A class that represents historical statistics for packets in a 15 minute sampling interval. This class updates every 5 minutes.
 ├
[V] fabric:AcTxRxHist1d A class that represents historical statistics for packets in a 1 day sampling interval. This class updates every hour.
 ├
[V] fabric:AcTxRxHist1h A class that represents historical statistics for packets in a 1 hour sampling interval. This class updates every 15 minutes.
 ├
[V] fabric:AcTxRxHist1mo A class that represents historical statistics for packets in a 1 month sampling interval. This class updates every day.
 ├
[V] fabric:AcTxRxHist1qtr A class that represents historical statistics for packets in a 1 quarter sampling interval. This class updates every day.
 ├
[V] fabric:AcTxRxHist1w A class that represents historical statistics for packets in a 1 week sampling interval. This class updates every day.
 ├
[V] fabric:AcTxRxHist1year A class that represents historical statistics for packets in a 1 year sampling interval. This class updates every day.
 ├
[V] fabric:AcTxRxHist5min A class that represents historical statistics for packets in a 5 minute sampling interval. This class updates every 10 seconds.


Events
                


Faults
                


Fsms
                


Properties Summary
Defined in: fabric:Path
reference:BinRef monPolDn  (fabric:Path:monPolDn)
           The monitoring policy attached to this observable object.
fabric:NodeId
          scalar:Uint16
n1  (fabric:Path:n1)
          
fabric:NodeId
          scalar:Uint16
n2  (fabric:Path:n2)
          
Defined in: mo:Resolvable
mo:Owner
          scalar:Enum8
lcOwn  (mo:Resolvable:lcOwn)
           A value that indicates how this object was created. For internal use only.
Defined in: mo:TopProps
mo:ModificationChildAction
          scalar:Bitmask32
childAction  (mo:TopProps:childAction)
           Delete or ignore. For internal use only.
reference:BinRef dn  (mo:TopProps:dn)
           A tag or metadata is a non-hierarchical keyword or term assigned to the fabric module.
reference:BinRN rn  (mo:TopProps:rn)
           Identifies an object from its siblings within the context of its parent object. The distinguished name contains a sequence of relative names.
mo:ModificationStatus
          scalar:Bitmask32
status  (mo:TopProps:status)
           The upgrade status. This property is for internal use only.
Defined in: mo:Modifiable
mo:TStamp
          scalar:Date
modTs  (mo:Modifiable:modTs)
           The time when this object was last modified.
Properties Detail

childAction

Type: mo:ModificationChildAction
Primitive Type: scalar:Bitmask32

Units: null
Encrypted: false
Access: implicit
Category: TopLevelChildAction
    Comments:
Delete or ignore. For internal use only.
Constants
deleteAll 16384u deleteAll NO COMMENTS
ignore 4096u ignore NO COMMENTS
deleteNonPresent 8192u deleteNonPresent NO COMMENTS
DEFAULT 0 --- This type is used to





dn

Type: reference:BinRef

Units: null
Encrypted: false
Access: implicit
Category: TopLevelDn
    Comments:
A tag or metadata is a non-hierarchical keyword or term assigned to the fabric module.



lcOwn

Type: mo:Owner
Primitive Type: scalar:Enum8

Units: null
Encrypted: false
Access: implicit
Category: TopLevelRegular
    Comments:
A value that indicates how this object was created. For internal use only.
Constants
local 0 Local NO COMMENTS
policy 1 Policy NO COMMENTS
replica 2 Replica NO COMMENTS
resolveOnBehalf 3 ResolvedOnBehalf NO COMMENTS
implicit 4 Implicit NO COMMENTS
DEFAULT local(0) Local NO COMMENTS





modTs

Type: mo:TStamp
Primitive Type: scalar:Date

Units: null
Encrypted: false
Access: implicit
Category: TopLevelRegular
    Comments:
The time when this object was last modified.
Constants
never 0ull never NO COMMENTS
DEFAULT never(0ull) never NO COMMENTS





monPolDn

Type: reference:BinRef

Units: null
Encrypted: false
Access: implicit
Category: TopLevelRegular
    Comments:
The monitoring policy attached to this observable object.



n1

Type: fabric:NodeId
Primitive Type: scalar:Uint16

Units: null
Encrypted: false
Naming Property -- [NAMING RULES]
Access: naming
Category: TopLevelRegular
    Comments:
Constants
defaultValue 1 --- NO COMMENTS





n2

Type: fabric:NodeId
Primitive Type: scalar:Uint16

Units: null
Encrypted: false
Naming Property -- [NAMING RULES]
Access: naming
Category: TopLevelRegular
    Comments:
Constants
defaultValue 1 --- NO COMMENTS





rn

Type: reference:BinRN

Units: null
Encrypted: false
Access: implicit
Category: TopLevelRn
    Comments:
Identifies an object from its siblings within the context of its parent object. The distinguished name contains a sequence of relative names.



status

Type: mo:ModificationStatus
Primitive Type: scalar:Bitmask32

Units: null
Encrypted: false
Access: implicit
Category: TopLevelStatus
    Comments:
The upgrade status. This property is for internal use only.
Constants
created 2u created In a setter method: specifies that an object should be created. An error is returned if the object already exists.
In the return value of a setter method: indicates that an object has been created.
modified 4u modified In a setter method: specifies that an object should be modified
In the return value of a setter method: indicates that an object has been modified.
deleted 8u deleted In a setter method: specifies that an object should be deleted.
In the return value of a setter method: indicates that an object has been deleted.
DEFAULT 0 --- This type controls the life cycle of objects passed in the XML API.

When used in a setter method (such as configConfMo), the ModificationStatus specifies whether an object should be created, modified, deleted or removed.
In the return value of a setter method, the ModificationStatus indicates the actual operation that was performed. For example, the ModificationStatus is set to "created" if the object was created. The ModificationStatus is not set if the object was neither created, modified, deleted or removed.

When invoking a setter method, the ModificationStatus is optional:
If a setter method such as configConfMo is invoked and the ModificationStatus is not set, the system automatically determines if the object should be created or modified.