Class igmp:ASnoopPol (ABSTRACT)

Class ID:1661
Encrypted: false - Exportable: true - Persistent: true - Configurable: true - Subject to Quota: Disabled - Abstraction Layer: Concrete Model
Write Access: []
Read Access: [admin]
Creatable/Deletable: derived (see Container Mos for details)
Possible Semantic Scopes: EPG, Fabric,
Semantic Scope Evaluation Rule: Subclasses
Monitoring Policy Source: Parent
Monitoring Flags : [ IsObservable: false, HasStats: false, HasFaults: false, HasHealth: false, HasEventRules: false ]

Restricts flooding of multicast traffic by sending multicast traffic only to the bridge domains that are subscribed to a particular multicast group.

Naming Rules


DN FORMAT: 

                


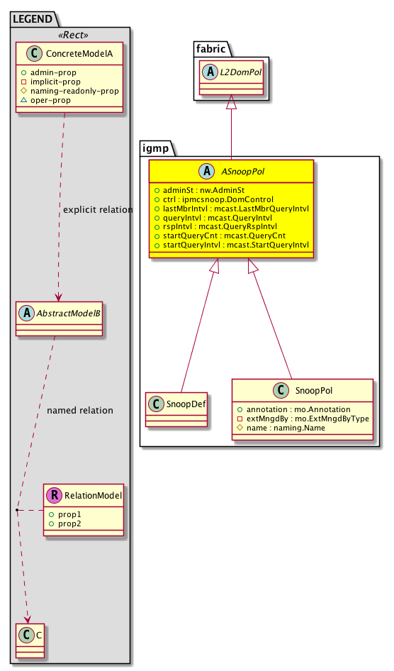
Diagram

Super Mo: fabric:L2DomPol,
Sub Mos: igmp:SnoopDef, igmp:SnoopPol,


Inheritance
[V] naming:NamedObject An abstract base class for an object that contains a name.
 ├
[V] pol:Obj Represents a generic policy object.
 
 ├
[V] pol:Def Represents self-contained policy document.
 
 
 ├
[V] fabric:ProtoPol A base class for protocol policies.
 
 
 
 ├
[V] fabric:ProtoDomPol A base class for context-level protocol policies.
 
 
 
 
 ├
[V] fabric:L2DomPol A base class for layer 2 context-level policies.
 
 
 
 
 
 ├
[V] igmp:ASnoopPol Restricts flooding of multicast traffic by sending multicast traffic only to the bridge domains that are subscribed to a particular multicast group.
 
 
 
 
 
 
 ├
[V] igmp:SnoopDef The process of listening to Internet Group Management Protocol (IGMP) network traffic. The feature allows a network switch to listen in on the IGMP conversation between hosts and routers. By listening to these conversations the switch maintains a map of which links need which IP multicast streams.
 
 
 
 
 
 
 ├
[V] igmp:SnoopPol The IGMP snooping policy streamlines multicast traffic handling for VLANs. By examining (snooping) IGMP membership report messages from interested hosts, multicast traffic is limited to the subset of VLAN interfaces on which the hosts reside.


Events
                


Faults
                


Fsms
                


Properties Summary
Defined in: igmp:ASnoopPol
nw:AdminSt
          scalar:Enum8
adminSt  (igmp:ASnoopPol:adminSt)
           The administrative state of the object or policy.
ipmcsnoop:DomControl
          scalar:Bitmask8
ctrl  (igmp:ASnoopPol:ctrl)
          
mcast:LastMbrQueryIntvl
          scalar:Uint16
lastMbrIntvl  (igmp:ASnoopPol:lastMbrIntvl)
           When the last member query interval parameter is configured, the software removes the group state if no host responds before the timeout.
mcast:QueryIntvl
          scalar:Uint16
queryIntvl  (igmp:ASnoopPol:queryIntvl)
          
mcast:QueryRspIntvl
          scalar:Uint16
rspIntvl  (igmp:ASnoopPol:rspIntvl)
           The IGMP snooping query response interval.
mcast:QueryCnt
          scalar:UByte
startQueryCnt  (igmp:ASnoopPol:startQueryCnt)
           The interval before the IGMP query begins.
mcast:StartQueryIntvl
          scalar:Uint16
startQueryIntvl  (igmp:ASnoopPol:startQueryIntvl)
           The startup query interval. This configures the IGMP snooping query interval at startup.
Defined in: pol:Def
naming:Descr
          string:Basic
descr  (pol:Def:descr)
           Specifies a description of the policy definition.
naming:Descr
          string:Basic
ownerKey  (pol:Def:ownerKey)
           The key for enabling clients to own their data for entity correlation.
naming:Descr
          string:Basic
ownerTag  (pol:Def:ownerTag)
           A tag for enabling clients to add their own data. For example, to indicate who created this object.
Defined in: pol:Obj
naming:Name
          string:Basic
name  (pol:Obj:name)
           Overrides:naming:NamedObject:name
           null
Defined in: naming:NamedObject
naming:NameAlias
          string:Basic
nameAlias  (naming:NamedObject:nameAlias)
           NO COMMENTS
Defined in: mo:TopProps
mo:ModificationChildAction
          scalar:Bitmask32
childAction  (mo:TopProps:childAction)
           Delete or ignore. For internal use only.
reference:BinRef dn  (mo:TopProps:dn)
           A tag or metadata is a non-hierarchical keyword or term assigned to the fabric module.
reference:BinRN rn  (mo:TopProps:rn)
           Identifies an object from its siblings within the context of its parent object. The distinguished name contains a sequence of relative names.
mo:ModificationStatus
          scalar:Bitmask32
status  (mo:TopProps:status)
           The upgrade status. This property is for internal use only.
Properties Detail

adminSt

Type: nw:AdminSt
Primitive Type: scalar:Enum8

Like: ipmcsnoop:Dom:adminSt
Units: null
Encrypted: false
Access: admin
Category: TopLevelRegular
Property Validators:
    Comments:
The administrative state of the object or policy.
Constants
enabled 1 Enabled Enabled
disabled 2 Disabled Disabled
DEFAULT enabled(1) Enabled Enabled





childAction

Type: mo:ModificationChildAction
Primitive Type: scalar:Bitmask32

Units: null
Encrypted: false
Access: implicit
Category: TopLevelChildAction
    Comments:
Delete or ignore. For internal use only.
Constants
deleteAll 16384u deleteAll NO COMMENTS
ignore 4096u ignore NO COMMENTS
deleteNonPresent 8192u deleteNonPresent NO COMMENTS
DEFAULT 0 --- This type is used to





ctrl

Type: ipmcsnoop:DomControl
Primitive Type: scalar:Bitmask8

Like: ipmcsnoop:Dom:ctrl
Units: null
Encrypted: false
Access: admin
Category: TopLevelRegular
Property Validators:
    Comments:
Constants
querier 1 Enable querier Enable querier
fast-leave 2 Fast leave Fast leave - If this knob is turned on, when the switch receives a igmp/mld leave, it removes the interface from the multicast outgoing flood list for this group
opt-flood 4 Optimize flooding @deprecated: THIS FLAG IS A NO-OP
routing 8 Enable Routing Enable routing on the Dom
defaultValue 0 --- NO COMMENTS





descr

Type: naming:Descr
Primitive Type: string:Basic

Like: naming:Described:descr
Units: null
Encrypted: false
Access: admin
Category: TopLevelRegular
Property Validators:
    Range:  min: "0"  max: "128"
        Allowed Chars:
            Regex: [a-zA-Z0-9\\!#$%()*,-./:;@ _{|}~?&+]+
    Comments:
Specifies a description of the policy definition.



dn

Type: reference:BinRef

Units: null
Encrypted: false
Access: implicit
Category: TopLevelDn
    Comments:
A tag or metadata is a non-hierarchical keyword or term assigned to the fabric module.



lastMbrIntvl

Type: mcast:LastMbrQueryIntvl
Primitive Type: scalar:Uint16

Like: ipmcsnoop:QuerierP:lastMbrIntvl
Units: sec
Encrypted: false
Access: admin
Category: TopLevelRegular
Property Validators:
    Range:  min: 1  max: 25
    Comments:
When the last member query interval parameter is configured, the software removes the group state if no host responds before the timeout.
Constants
defaultValue 1 --- NO COMMENTS





name

Type: naming:Name
Primitive Type: string:Basic

Overrides:naming:NamedObject:name
Units: null Encrypted: false Access: admin Category: TopLevelRegular Property Validators: Range: min: "0" max: "64" Allowed Chars: Regex: [a-zA-Z0-9_.:-]+
    Comments:
null



nameAlias

Type: naming:NameAlias
Primitive Type: string:Basic

Units: null
Encrypted: false
Access: admin
Category: TopLevelRegular
Property Validators:
    Range:  min: "0"  max: "63"
        Allowed Chars:
            Regex: [a-zA-Z0-9_.-]+
    Comments:
NO COMMENTS



ownerKey

Type: naming:Descr
Primitive Type: string:Basic

Units: null
Encrypted: false
Access: admin
Category: TopLevelRegular
Property Validators:
    Range:  min: "0"  max: "128"
        Allowed Chars:
            Regex: [a-zA-Z0-9\\!#$%()*,-./:;@ _{|}~?&+]+
    Comments:
The key for enabling clients to own their data for entity correlation.



ownerTag

Type: naming:Descr
Primitive Type: string:Basic

Units: null
Encrypted: false
Access: admin
Category: TopLevelRegular
Property Validators:
    Range:  min: "0"  max: "64"
        Allowed Chars:
            Regex: [a-zA-Z0-9\\!#$%()*,-./:;@ _{|}~?&+]+
    Comments:
A tag for enabling clients to add their own data. For example, to indicate who created this object.



queryIntvl

Type: mcast:QueryIntvl
Primitive Type: scalar:Uint16

Like: mcast:AQuerier:queryIntvl
Units: sec
Encrypted: false
Access: admin
Category: TopLevelRegular
Property Validators:
    Range:  min: 1  max: 18000
    Comments:
Constants
defaultValue 125 --- NO COMMENTS





rn

Type: reference:BinRN

Units: null
Encrypted: false
Access: implicit
Category: TopLevelRn
    Comments:
Identifies an object from its siblings within the context of its parent object. The distinguished name contains a sequence of relative names.



rspIntvl

Type: mcast:QueryRspIntvl
Primitive Type: scalar:Uint16

Like: mcast:AQuerier:rspIntvl
Units: sec
Encrypted: false
Access: admin
Category: TopLevelRegular
Property Validators:
    Range:  min: 1  max: 25
    Comments:
The IGMP snooping query response interval.
Constants
defaultValue 10 --- NO COMMENTS





startQueryCnt

Type: mcast:QueryCnt
Primitive Type: scalar:UByte

Like: mcast:AQuerier:startQueryCnt
Units: null
Encrypted: false
Access: admin
Category: TopLevelRegular
Property Validators:
    Range:  min: (short)1  max: (short)10
    Comments:
The interval before the IGMP query begins.
Constants
defaultValue 2 --- NO COMMENTS





startQueryIntvl

Type: mcast:StartQueryIntvl
Primitive Type: scalar:Uint16

Like: mcast:AQuerier:startQueryIntvl
Units: sec
Encrypted: false
Access: admin
Category: TopLevelRegular
Property Validators:
    Range:  min: 1  max: 18000
    Comments:
The startup query interval. This configures the IGMP snooping query interval at startup.
Constants
defaultValue 31 --- NO COMMENTS





status

Type: mo:ModificationStatus
Primitive Type: scalar:Bitmask32

Units: null
Encrypted: false
Access: implicit
Category: TopLevelStatus
    Comments:
The upgrade status. This property is for internal use only.
Constants
created 2u created In a setter method: specifies that an object should be created. An error is returned if the object already exists.
In the return value of a setter method: indicates that an object has been created.
modified 4u modified In a setter method: specifies that an object should be modified
In the return value of a setter method: indicates that an object has been modified.
deleted 8u deleted In a setter method: specifies that an object should be deleted.
In the return value of a setter method: indicates that an object has been deleted.
DEFAULT 0 --- This type controls the life cycle of objects passed in the XML API.

When used in a setter method (such as configConfMo), the ModificationStatus specifies whether an object should be created, modified, deleted or removed.
In the return value of a setter method, the ModificationStatus indicates the actual operation that was performed. For example, the ModificationStatus is set to "created" if the object was created. The ModificationStatus is not set if the object was neither created, modified, deleted or removed.

When invoking a setter method, the ModificationStatus is optional:
If a setter method such as configConfMo is invoked and the ModificationStatus is not set, the system automatically determines if the object should be created or modified.