Class infra:Cont (CONCRETE)

Class ID:4466
Class Label: Cluster
Encrypted: false - Exportable: false - Persistent: true - Configurable: false - Subject to Quota: Disabled - Abstraction Layer: Logical Model
Write Access: [NON CONFIGURABLE]
Read Access: [access-equipment, admin, fabric-equipment, tenant-protocol-ops, vmm-protocol-ops]
Creatable/Deletable: no (see Container Mos for details)
Semantic Scope: Fabric
Semantic Scope Evaluation Rule: Parent
Monitoring Policy Source: Parent
Monitoring Flags : [ IsObservable: true, HasStats: false, HasFaults: false, HasHealth: true, HasEventRules: true ]

An APIC cluster is comprised of multiple APIC controllers that provide operators with a unified real time monitoring, diagnostic, and configuration management capability for the ACI fabric.

Naming Rules
RN FORMAT: av

    [1] PREFIX=av


DN FORMAT: 

[0] topology/pod-{id}/node-{id}/av

                


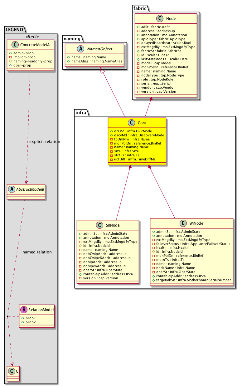
Diagram

Super Mo: naming:NamedObject,
Container Mos: fabric:Node (deletable:no),
Contained Mos: infra:SnNode, infra:WiNode,


Containers Hierarchies
[V] top:Root  This class represents the root element in the object hierarchy. All managed objects in the system are descendants of the Root element.
 ├
[V] fabric:Topology The root for IFC topology.
 
 ├
[V] fabric:Pod A pod.
 
 
 ├
[V] fabric:Node The root node for the APIC.
 
 
 
 ├
[V] infra:Cont An APIC cluster is comprised of multiple APIC controllers that provide operators with a unified real time monitoring, diagnostic, and configuration management capability for the ACI fabric.


Contained Hierarchy
[V] infra:Cont An APIC cluster is comprised of multiple APIC controllers that provide operators with a unified real time monitoring, diagnostic, and configuration management capability for the ACI fabric.
 ├
[V] fault:Counts An immutable object that provides the number of critical, major, minor, and warning faults raised on its parent object and its subtree.
 ├
[V] health:Inst A base class for a health score instance.(Switch only)
 ├
[V] infra:SnNode  controllers as physical devices wired into fabric, but not cluster
 
 ├
[V] aaa:RbacAnnotation  RbacAnnotation is used for capturing rbac properties of any apic object Objects can append rbacannotations as Object->RbacAnnotation which is then checked for domain eligibility
 
 ├
[V] tag:Annotation 
 
 ├
[V] tag:Tag 
 ├
[V] infra:WiNode The appliances as physical devices that are wired into the cluster.
 
 ├
[V] aaa:RbacAnnotation  RbacAnnotation is used for capturing rbac properties of any apic object Objects can append rbacannotations as Object->RbacAnnotation which is then checked for domain eligibility
 
 ├
[V] fault:Counts An immutable object that provides the number of critical, major, minor, and warning faults raised on its parent object and its subtree.
 
 ├
[V] fault:Inst Contains detailed information of a fault. This object is attached as a child of the object on which the fault condition occurred. One instance object is created for each fault condition of the parent object. A fault instance object is identified by a fault code.
 
 
 ├
[V] aaa:RbacAnnotation  RbacAnnotation is used for capturing rbac properties of any apic object Objects can append rbacannotations as Object->RbacAnnotation which is then checked for domain eligibility
 
 
 ├
[V] tag:Annotation 
 
 
 ├
[V] tag:Tag 
 
 ├
[V] health:Inst A base class for a health score instance.(Switch only)
 
 ├
[V] infra:RsFabricNode A source relation to the root node for the APIC.
 
 
 ├
[V] aaa:RbacAnnotation  RbacAnnotation is used for capturing rbac properties of any apic object Objects can append rbacannotations as Object->RbacAnnotation which is then checked for domain eligibility
 
 
 ├
[V] fault:Counts An immutable object that provides the number of critical, major, minor, and warning faults raised on its parent object and its subtree.
 
 
 ├
[V] fault:Inst Contains detailed information of a fault. This object is attached as a child of the object on which the fault condition occurred. One instance object is created for each fault condition of the parent object. A fault instance object is identified by a fault code.
 
 
 
 ├
[V] aaa:RbacAnnotation  RbacAnnotation is used for capturing rbac properties of any apic object Objects can append rbacannotations as Object->RbacAnnotation which is then checked for domain eligibility
 
 
 
 ├
[V] tag:Annotation 
 
 
 
 ├
[V] tag:Tag 
 
 
 ├
[V] health:Inst A base class for a health score instance.(Switch only)
 
 
 ├
[V] tag:Annotation 
 
 
 ├
[V] tag:Tag 
 
 ├
[V] tag:Annotation 
 
 ├
[V] tag:Tag 


Inheritance
[V] naming:NamedObject An abstract base class for an object that contains a name.
 ├
[V] infra:Cont An APIC cluster is comprised of multiple APIC controllers that provide operators with a unified real time monitoring, diagnostic, and configuration management capability for the ACI fabric.


Events
                infra:Cont:infra_Cont_clusterSizeChange


Faults
                


Fsms
                


Properties Summary
Defined in: infra:Cont
infra:DRRMode
          scalar:Enum8
drrMd  (infra:Cont:drrMd)
           Cluster DRR mode defines whether DRR is used when apics are lost
infra:DiscoveryMode
          scalar:Enum8
dscvMd  (infra:Cont:dscvMd)
           Cluster Discovery mode defines whether serial numbers of the fabric nodes are utilized to secure the discovery process
infra:Name
          string:Basic
fbDmNm  (infra:Cont:fbDmNm)
           The fabric domain name is the name configured during the first time APIC setup.
reference:BinRef monPolDn  (infra:Cont:monPolDn)
           The monitoring policy attached to the observable object.
naming:Name
          string:Basic
name  (infra:Cont:name)
           Overrides:naming:NamedObject:name
          
infra:Size
          scalar:UByte
size  (infra:Cont:size)
           The container size.
infra:Ts
          scalar:Date
strtTs  (infra:Cont:strtTs)
          
infra:TimeDiffMs
          scalar:Sint64
uctDiff  (infra:Cont:uctDiff)
           The difference (milliseconds) between local time and UnifiedClusterTime.
Defined in: naming:NamedObject
naming:NameAlias
          string:Basic
nameAlias  (naming:NamedObject:nameAlias)
           NO COMMENTS
Defined in: mo:Resolvable
mo:Owner
          scalar:Enum8
lcOwn  (mo:Resolvable:lcOwn)
           A value that indicates how this object was created. For internal use only.
Defined in: mo:TopProps
mo:ModificationChildAction
          scalar:Bitmask32
childAction  (mo:TopProps:childAction)
           Delete or ignore. For internal use only.
reference:BinRef dn  (mo:TopProps:dn)
           A tag or metadata is a non-hierarchical keyword or term assigned to the fabric module.
reference:BinRN rn  (mo:TopProps:rn)
           Identifies an object from its siblings within the context of its parent object. The distinguished name contains a sequence of relative names.
mo:ModificationStatus
          scalar:Bitmask32
status  (mo:TopProps:status)
           The upgrade status. This property is for internal use only.
Defined in: mo:Modifiable
mo:TStamp
          scalar:Date
modTs  (mo:Modifiable:modTs)
           The time when this object was last modified.
Properties Detail

childAction

Type: mo:ModificationChildAction
Primitive Type: scalar:Bitmask32

Units: null
Encrypted: false
Access: implicit
Category: TopLevelChildAction
    Comments:
Delete or ignore. For internal use only.
Constants
deleteAll 16384u deleteAll NO COMMENTS
ignore 4096u ignore NO COMMENTS
deleteNonPresent 8192u deleteNonPresent NO COMMENTS
DEFAULT 0 --- This type is used to





dn

Type: reference:BinRef

Units: null
Encrypted: false
Access: implicit
Category: TopLevelDn
    Comments:
A tag or metadata is a non-hierarchical keyword or term assigned to the fabric module.



drrMd

Type: infra:DRRMode
Primitive Type: scalar:Enum8

Units: null
Encrypted: false
Access: admin
Category: TopLevelRegular
    Comments:
Cluster DRR mode defines whether DRR is used when apics are lost
Constants
OFF 0 DRR Disabled NO COMMENTS
ON 1 DRR Active NO COMMENTS
DEFAULT OFF(0) DRR Disabled NO COMMENTS





dscvMd

Type: infra:DiscoveryMode
Primitive Type: scalar:Enum8

Units: null
Encrypted: false
Access: admin
Category: TopLevelRegular
    Comments:
Cluster Discovery mode defines whether serial numbers of the fabric nodes are utilized to secure the discovery process
Constants
strict 1 Strict NO COMMENTS
permissive 2 Permissive NO COMMENTS
DEFAULT strict(1) Strict NO COMMENTS





fbDmNm

Type: infra:Name
Primitive Type: string:Basic

Units: null
Encrypted: false
Access: implicit
Category: TopLevelRegular
    Comments:
The fabric domain name is the name configured during the first time APIC setup.
Constants
defaultValue "No Name" --- NO COMMENTS





lcOwn

Type: mo:Owner
Primitive Type: scalar:Enum8

Units: null
Encrypted: false
Access: implicit
Category: TopLevelRegular
    Comments:
A value that indicates how this object was created. For internal use only.
Constants
local 0 Local NO COMMENTS
policy 1 Policy NO COMMENTS
replica 2 Replica NO COMMENTS
resolveOnBehalf 3 ResolvedOnBehalf NO COMMENTS
implicit 4 Implicit NO COMMENTS
DEFAULT local(0) Local NO COMMENTS





modTs

Type: mo:TStamp
Primitive Type: scalar:Date

Units: null
Encrypted: false
Access: implicit
Category: TopLevelRegular
    Comments:
The time when this object was last modified.
Constants
never 0ull never NO COMMENTS
DEFAULT never(0ull) never NO COMMENTS





monPolDn

Type: reference:BinRef

Units: null
Encrypted: false
Access: implicit
Category: TopLevelRegular
    Comments:
The monitoring policy attached to the observable object.



name

Type: naming:Name
Primitive Type: string:Basic

Overrides:naming:NamedObject:name
Units: null Encrypted: false Access: implicit Category: TopLevelRegular
    Comments:



nameAlias

Type: naming:NameAlias
Primitive Type: string:Basic

Units: null
Encrypted: false
Access: admin
Category: TopLevelRegular
    Comments:
NO COMMENTS



rn

Type: reference:BinRN

Units: null
Encrypted: false
Access: implicit
Category: TopLevelRn
    Comments:
Identifies an object from its siblings within the context of its parent object. The distinguished name contains a sequence of relative names.



size

Type: infra:Size
Primitive Type: scalar:UByte

Units: null
Encrypted: false
Access: implicit
Category: TopLevelRegular
    Comments:
The container size.
Constants
undefined 0 Undefined NO COMMENTS
local 255 Local NO COMMENTS
DEFAULT undefined(0) Undefined NO COMMENTS





status

Type: mo:ModificationStatus
Primitive Type: scalar:Bitmask32

Units: null
Encrypted: false
Access: implicit
Category: TopLevelStatus
    Comments:
The upgrade status. This property is for internal use only.
Constants
created 2u created In a setter method: specifies that an object should be created. An error is returned if the object already exists.
In the return value of a setter method: indicates that an object has been created.
modified 4u modified In a setter method: specifies that an object should be modified
In the return value of a setter method: indicates that an object has been modified.
deleted 8u deleted In a setter method: specifies that an object should be deleted.
In the return value of a setter method: indicates that an object has been deleted.
DEFAULT 0 --- This type controls the life cycle of objects passed in the XML API.

When used in a setter method (such as configConfMo), the ModificationStatus specifies whether an object should be created, modified, deleted or removed.
In the return value of a setter method, the ModificationStatus indicates the actual operation that was performed. For example, the ModificationStatus is set to "created" if the object was created. The ModificationStatus is not set if the object was neither created, modified, deleted or removed.

When invoking a setter method, the ModificationStatus is optional:
If a setter method such as configConfMo is invoked and the ModificationStatus is not set, the system automatically determines if the object should be created or modified.






strtTs

Type: infra:Ts
Primitive Type: scalar:Date

Units: null
Encrypted: false
Access: implicit
Category: TopLevelRegular
    Comments:
Constants
zerotime 0ull Zero Time NO COMMENTS
DEFAULT zerotime(0ull) Zero Time NO COMMENTS





uctDiff

Type: infra:TimeDiffMs
Primitive Type: scalar:Sint64

Units: ms
Encrypted: false
Access: implicit
Category: TopLevelRegular
    Comments:
The difference (milliseconds) between local time and UnifiedClusterTime.
Constants
defaultValue 0ll --- NO COMMENTS