Class ip:If (ABSTRACT)

Class ID:3805
Class Label: Interface
Encrypted: false - Exportable: false - Persistent: true - Configurable: false - Subject to Quota: Disabled - Abstraction Layer: Concrete Model
Write Access: [NON CONFIGURABLE]
Read Access: [access-connectivity-l3, access-protocol-l3, admin, fabric-connectivity-l3, fabric-protocol-l3, tenant-connectivity-l3, tenant-ext-connectivity-l3, tenant-ext-protocol-l3, tenant-protocol-l3]
Creatable/Deletable: no (see Container Mos for details)
Semantic Scope: Fabric
Semantic Scope Evaluation Rule: Subclasses
Monitoring Policy Source: Parent
Monitoring Flags : [ IsObservable: false, HasStats: false, HasFaults: false, HasHealth: false, HasEventRules: false ]

The IP information that is operated at an interface level.

Naming Rules


DN FORMAT: 

                


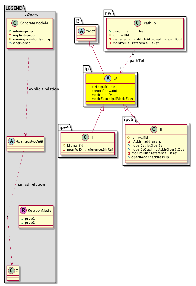
Diagram

Super Mo: l3:ProtIf,
Sub Mos: ipv4:If, ipv6:If,
Relations From: nw:PathEp,
Relations: nw:RtPathToIf,


Inheritance
[V] nw:Item Ignore.
 ├
[V] nw:Conn A connection abstraction.
 
 ├
[V] nw:Ep A static endpoint.
 
 
 ├
[V] nw:ConnEp A connection endpoint abstraction.
 
 
 
 ├
[V] nw:If The interface information.
 
 
 
 
 ├
[V] nw:LogicalIf A logical interface abstraction.
 
 
 
 
 
 ├
[V] nw:ProtIf A protocol interface abstraction.
 
 
 
 
 
 
 ├
[V] l3:ProtIf A layer 3 protocol interface abstraction.
 
 
 
 
 
 
 
 ├
[V] ip:If The IP information that is operated at an interface level.
 
 
 
 
 
 
 
 
 ├
[V] ipv4:If A container for IPV4 information that is operated at an interface level.
 
 
 
 
 
 
 
 
 ├
[V] ipv6:If The IPv6 interface information.


Events
                


Faults
                


Fsms
                


Properties Summary
Defined in: ip:If
ip:IfControl
          scalar:Bitmask8
ctrl  (ip:If:ctrl)
          
nw:IfId
          base:IfIndex
donorIf  (ip:If:donorIf)
          
ip:IfMode
          scalar:Bitmask16
mode  (ip:If:mode)
          
ip:IfModeExtn
          scalar:Bitmask32
modeExtn  (ip:If:modeExtn)
           Interface mode extension
Defined in: nw:ProtIf
nw:IfAdminSt
          scalar:Enum8
adminSt  (nw:ProtIf:adminSt)
           The administrative state of the object or policy.
Defined in: nw:If
naming:Descr
          string:Basic
descr  (nw:If:descr)
          
nw:IfId
          base:IfIndex
id  (nw:If:id)
           An identifier .
Defined in: nw:Ep
naming:Name
          string:Basic
name  (nw:Ep:name)
           Overrides:nw:Conn:name
           The name of the object.
Defined in: mo:TopProps
mo:ModificationChildAction
          scalar:Bitmask32
childAction  (mo:TopProps:childAction)
           Delete or ignore. For internal use only.
reference:BinRef dn  (mo:TopProps:dn)
           A tag or metadata is a non-hierarchical keyword or term assigned to the fabric module.
reference:BinRN rn  (mo:TopProps:rn)
           Identifies an object from its siblings within the context of its parent object. The distinguished name contains a sequence of relative names.
mo:ModificationStatus
          scalar:Bitmask32
status  (mo:TopProps:status)
           The upgrade status. This property is for internal use only.
Properties Detail

adminSt

Type: nw:IfAdminSt
Primitive Type: scalar:Enum8

Units: null
Encrypted: false
Access: implicit
Category: TopLevelRegular
    Comments:
The administrative state of the object or policy.
Constants
enabled 1 Enabled Enabled
disabled 2 Disabled Disabled
DEFAULT enabled(1) Enabled Enabled





childAction

Type: mo:ModificationChildAction
Primitive Type: scalar:Bitmask32

Units: null
Encrypted: false
Access: implicit
Category: TopLevelChildAction
    Comments:
Delete or ignore. For internal use only.
Constants
deleteAll 16384u deleteAll NO COMMENTS
ignore 4096u ignore NO COMMENTS
deleteNonPresent 8192u deleteNonPresent NO COMMENTS
DEFAULT 0 --- This type is used to





ctrl

Type: ip:IfControl
Primitive Type: scalar:Bitmask8

Units: null
Encrypted: false
Access: implicit
Category: TopLevelRegular
    Comments:
Constants
unspecified 0 Unspecified Unspecified
unnumbered 1 Unnumbered interface Unnumbered interface, no ip address is configured for this ip interface. Primary use case is a point to point interface
proxy-arp 2 Proxy ARP Enable proxy-arp
glean 4 Glean Enable glean
DEFAULT unspecified(0) Unspecified Unspecified





descr

Type: naming:Descr
Primitive Type: string:Basic

Like: naming:Described:descr
Units: null
Encrypted: false
Access: admin
Category: TopLevelRegular
    Comments:



dn

Type: reference:BinRef

Units: null
Encrypted: false
Access: implicit
Category: TopLevelDn
    Comments:
A tag or metadata is a non-hierarchical keyword or term assigned to the fabric module.



donorIf

Type: nw:IfId
Primitive Type: base:IfIndex

Units: null
Encrypted: false
Access: implicit
Category: TopLevelRegular
    Comments:



id

Type: nw:IfId
Primitive Type: base:IfIndex

Units: null
Encrypted: false
Access: create
Category: TopLevelRegular
    Comments:
An identifier .



mode

Type: ip:IfMode
Primitive Type: scalar:Bitmask16

Units: null
Encrypted: false
Access: implicit
Category: TopLevelRegular
    Comments:
Constants
unspecified 0 Unspecified Unspecified
ptep 1 Physical TEP Interface Interface mode to represent the TEP: the address on this interface is used to establish the tunnels between the Leaf and other Leaves/Spine
ftep 2 Fabric TEP Interface Interface mode to represent the fabric TEP: the address on this interface is used as the source for south bound tunnels. This is one per overlay instance of the fabric
vpc 4 VPC VIP Interface Interface mode to represent the VPC VIP: the address on this interface is used when the Leaves forward traffic that ingresses VPC ports and is forwarded by the Leaf using the VXLAN encapsulation
anycast-v4 8 Anycast IPv4 Interface Interface mode to represent anycast address on spine proxy (v4/v6/mac): the interface is used for establishing tunnels to Spine proxy from Leaves
anycast-v6 16 Anycast IPv6 Interface NO COMMENTS
anycast-mac 32 Anycast MAC Interface NO COMMENTS
infra-vtep 64 VTEP Access Interface Infra interface in which the VTEP resides
pervasive 128 Pervasive Interface Interfaces present inside the fabric and they can also optionally be extended outside to the fabric
external 256 External Interface Interfaces to define external connectivity in a tenant. Applicable only on border leaf
proxy-v4 512 Proxy IPv4 Interface Interface mode to represent physical address for spine proxy (v4/v6/mac): this is used for spine chaining
proxy-v6 1024 Proxy IPv6 Interface NO COMMENTS
proxy-mac 2048 Proxy MAC Interface NO COMMENTS
etep 4096 Data Plane External TEP Interface Interface for receiving proxy traffic from other pods Applicable only on a spine with infra extension
cp-etep 8192 Control Plane External TEP Interface Interface for receiving external control plane updates like BGP EVPN in a multi-pod topology. Applicable only on a spine with infra extension
dci-ucast 16384 Dci Unicast External TEP Interface dci ucast loopback (address unique to each pod)
dci-mcast-hrep 32768 Dci Multicast TEP Interface dci mcast loopback (address unique per site)
DEFAULT unspecified(0) Unspecified Unspecified





modeExtn

Type: ip:IfModeExtn
Primitive Type: scalar:Bitmask32

Units: null
Encrypted: false
Access: implicit
Category: TopLevelRegular
    Comments:
Interface mode extension
Constants
unspecified 0u Unspecified Unspecified
rt-ptep 128u Routable PTEP Interface for Border Leaf NO COMMENTS
vpod-ucast 16u VPOD Unicast TEP Interface VPOD ucast loopback (scope = POD)
mscp-etep 1u Multi-Site Control Plane External TEP Interface Interface for receiving external control plane updates like BGP EVPN in a multi-site topology. Applicable only on a Mult-Site Speaker spine with infra extension
dp-ptep 2u DataPath TEP TEP address used for data-path in RL. This is needed because of lack of bypassing SIPo translation for control plane traffic when DCI functionality is applied for RL. The existing ptep address is used for control plane and this new dp-ptep is used for data path traffic
vpod-mcast-hrep 32u VPOD Multicast TEP Interface VPOD mcast loopback (scope = POD)
rl-ucast 4u Remote Leaf Unicast TEP Interface RL ucast loopback (scope = POD)
rt-cp-etep 64u Routable CP TEP Interface NO COMMENTS
rl-mcast-hrep 8u Remote Leaf Multicast TEP Interface RL mcast loopback (scope = POD)
DEFAULT unspecified(0u) Unspecified Unspecified





name

Type: naming:Name
Primitive Type: string:Basic

Overrides:nw:Conn:name
Units: null Encrypted: false Access: admin Category: TopLevelRegular
    Comments:
The name of the object.



rn

Type: reference:BinRN

Units: null
Encrypted: false
Access: implicit
Category: TopLevelRn
    Comments:
Identifies an object from its siblings within the context of its parent object. The distinguished name contains a sequence of relative names.



status

Type: mo:ModificationStatus
Primitive Type: scalar:Bitmask32

Units: null
Encrypted: false
Access: implicit
Category: TopLevelStatus
    Comments:
The upgrade status. This property is for internal use only.
Constants
created 2u created In a setter method: specifies that an object should be created. An error is returned if the object already exists.
In the return value of a setter method: indicates that an object has been created.
modified 4u modified In a setter method: specifies that an object should be modified
In the return value of a setter method: indicates that an object has been modified.
deleted 8u deleted In a setter method: specifies that an object should be deleted.
In the return value of a setter method: indicates that an object has been deleted.
DEFAULT 0 --- This type controls the life cycle of objects passed in the XML API.

When used in a setter method (such as configConfMo), the ModificationStatus specifies whether an object should be created, modified, deleted or removed.
In the return value of a setter method, the ModificationStatus indicates the actual operation that was performed. For example, the ModificationStatus is set to "created" if the object was created. The ModificationStatus is not set if the object was neither created, modified, deleted or removed.

When invoking a setter method, the ModificationStatus is optional:
If a setter method such as configConfMo is invoked and the ModificationStatus is not set, the system automatically determines if the object should be created or modified.