Class nw:ProtIf (ABSTRACT)

Class ID:3562
Class Label: Protocol Interface
Encrypted: false - Exportable: false - Persistent: true - Configurable: false - Subject to Quota: Disabled - Abstraction Layer: Concrete Model
Write Access: [NON CONFIGURABLE]
Read Access: [admin]
Creatable/Deletable: no (see Container Mos for details)
Possible Semantic Scopes: Infra, Fabric,
Semantic Scope Evaluation Rule: Subclasses
Monitoring Policy Source: Parent
Monitoring Flags : [ IsObservable: false, HasStats: false, HasFaults: false, HasHealth: false, HasEventRules: false ]

A protocol interface abstraction.

Naming Rules


DN FORMAT: 

                


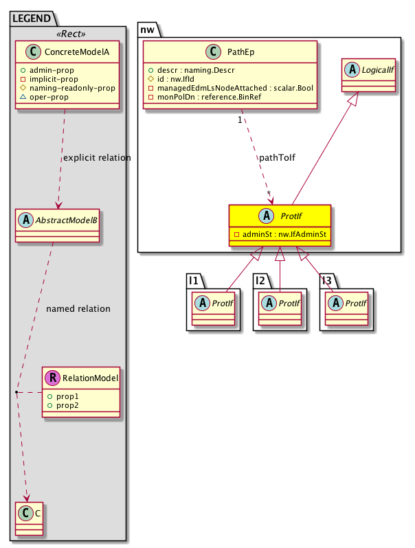
Diagram

Super Mo: nw:LogicalIf,
Sub Mos: l1:ProtIf, l2:ProtIf, l3:ProtIf,
Relations From: nw:PathEp,
Relations: nw:RtPathToIf,


Inheritance
[V] nw:Item Ignore.
 ├
[V] nw:Conn A connection abstraction.
 
 ├
[V] nw:Ep A static endpoint.
 
 
 ├
[V] nw:ConnEp A connection endpoint abstraction.
 
 
 
 ├
[V] nw:If The interface information.
 
 
 
 
 ├
[V] nw:LogicalIf A logical interface abstraction.
 
 
 
 
 
 ├
[V] nw:ProtIf A protocol interface abstraction.
 
 
 
 
 
 
 ├
[V] l1:ProtIf A protocol interface abstraction.
 
 
 
 
 
 
 ├
[V] l2:ProtIf A protocol interface abstraction.
 
 
 
 
 
 
 
 ├
[V] cdp:If CDP information that is operated at a interface level. CDP is used to obtain protocol addresses of neighboring devices and discover the platform of those devices. CDP is also used to display information about the neighboring interfaces/devices.
 
 
 
 
 
 
 
 ├
[V] dot1x:If  This object holds dot1x information that is operated at a interface level
 
 
 
 
 
 
 
 ├
[V] ipmcsnoop:If  This object holds IP Multicast snooping interface information that is operated at a interface
 
 
 
 
 
 
 
 
 ├
[V] ipmcsnoop:StRtrIf  Multicast router if that is configured statically
 
 
 
 
 
 
 
 
 
 ├
[V] igmpsnoop:StRtrIf This object represents the multicast router if that is configured statically.
 
 
 
 
 
 
 
 
 
 ├
[V] mldsnoop:StRtrIf  Multicast router if that is configured statically
 
 
 
 
 
 
 
 ├
[V] lacp:If The LACP information that is operated at an interface (member port of the port channel) level.
 
 
 
 
 
 
 
 ├
[V] lldp:If The LLDP interface, which holds the operational states.
 
 
 
 
 
 
 
 ├
[V] macsec:AIf  This object holds macsec information that is operated at a interface level
 
 
 
 
 
 
 
 
 ├
[V] macsec:FabIf 
 
 
 
 
 
 
 
 
 ├
[V] macsec:If 
 
 
 
 
 
 
 
 ├
[V] mcp:If The Mis-cabling Protocol (MCP) configured interface. The interface type can be physical Ethernet Interface or the Port-Channel Interface. The MCP packets are sent over the logic interfaces.
 
 
 
 
 
 
 
 ├
[V] poe:If  This object holds Power over Ethernet information that is operated at a interface level
 
 
 
 
 
 
 
 ├
[V] stp:If A container for the MCP information that is operated at a interface level.
 
 
 
 
 
 
 
 ├
[V] udld:If  This object holds udld information that is operated at a interface level
 
 
 
 
 
 
 ├
[V] l3:ProtIf A layer 3 protocol interface abstraction.
 
 
 
 
 
 
 
 ├
[V] arp:If The ARP Interface. This is configured to contain ARP specific interface information and contains statically configured adjacency endpoint(s).
 
 
 
 
 
 
 
 ├
[V] bfd:If  This object holds bfd interface information
 
 
 
 
 
 
 
 ├
[V] cloudsec:If  Cloudsec enabled l3 sub interface facing the external network
 
 
 
 
 
 
 
 ├
[V] dhcp:If The DHCP information that is operated at an interface level.
 
 
 
 
 
 
 
 
 ├
[V] dhcp:ClientIf Used for showing client functionality on the interface.
 
 
 
 
 
 
 
 
 ├
[V] dhcp:PseudoIf The Psuedo Interface definition.
 
 
 
 
 
 
 
 
 ├
[V] dhcp:RelayIf DHCP relay if used for representing relay functionality on the interface.
 
 
 
 
 
 
 
 
 ├
[V] dhcp:ServerIf DHCP server if not supported; defined for completeness.
 
 
 
 
 
 
 
 ├
[V] eigrp:If An EIGRP configured interface combines the benefits of distance vector protocols with the features of link-state protocols.
 
 
 
 
 
 
 
 ├
[V] hsrp:If  This object holds interface information
 
 
 
 
 
 
 
 ├
[V] icmp:If The ICMP information operated at the interface level.
 
 
 
 
 
 
 
 
 ├
[V] icmpv4:If Internet Control Message Protocol (ICMPv4) information that is operated at the interface level.
 
 
 
 
 
 
 
 ├
[V] icmpv6:If Per Internet Control Message Protocol (ICMPv6) information that is operated at the interface level.
 
 
 
 
 
 
 
 ├
[V] igmp:ExtIf  This objects hold per igmp external interface information
 
 
 
 
 
 
 
 ├
[V] ip:If The IP information that is operated at an interface level.
 
 
 
 
 
 
 
 
 ├
[V] ipv4:If A container for IPV4 information that is operated at an interface level.
 
 
 
 
 
 
 
 
 ├
[V] ipv6:If The IPv6 interface information.
 
 
 
 
 
 
 
 ├
[V] ipmc:AIf  This object holds IP Multicast Routing interface information that is operated at a interface
 
 
 
 
 
 
 
 
 ├
[V] igmp:If  This objects hold per igmp interface information
 
 
 
 
 
 
 
 ├
[V] isis:ExtIf  This object holds isis information that is operated at a interface level, specific to external interfaces
 
 
 
 
 
 
 
 ├
[V] isis:If The ISIS interface holds ISIS information that is operated at an interface level.
 
 
 
 
 
 
 
 ├
[V] nd:If The per ND protocol interface information.
 
 
 
 
 
 
 
 ├
[V] ospf:AIf An abstraction of the OSPF information that is operated at an interface level.
 
 
 
 
 
 
 
 
 ├
[V] ospf:If The OSPF information that is operated at an interface level.
 
 
 
 
 
 
 
 
 ├
[V] ospfv3:If An OSPF interface.
 
 
 
 
 
 
 
 ├
[V] ptp:If  This object holds interface information
 
 
 
 
 
 
 
 ├
[V] rtdmc:AIf  This object holds routed multicast information that is operated at a interface level
 
 
 
 
 
 
 
 
 ├
[V] pim:If PIM interface information.


Events
                


Faults
                


Fsms
                


Properties Summary
Defined in: nw:ProtIf
nw:IfAdminSt
          scalar:Enum8
adminSt  (nw:ProtIf:adminSt)
           The administrative state of the object or policy.
Defined in: nw:If
naming:Descr
          string:Basic
descr  (nw:If:descr)
          
nw:IfId
          base:IfIndex
id  (nw:If:id)
           An identifier .
Defined in: nw:Ep
naming:Name
          string:Basic
name  (nw:Ep:name)
           Overrides:nw:Conn:name
           The name of the object.
Defined in: mo:TopProps
mo:ModificationChildAction
          scalar:Bitmask32
childAction  (mo:TopProps:childAction)
           Delete or ignore. For internal use only.
reference:BinRef dn  (mo:TopProps:dn)
           A tag or metadata is a non-hierarchical keyword or term assigned to the fabric module.
reference:BinRN rn  (mo:TopProps:rn)
           Identifies an object from its siblings within the context of its parent object. The distinguished name contains a sequence of relative names.
mo:ModificationStatus
          scalar:Bitmask32
status  (mo:TopProps:status)
           The upgrade status. This property is for internal use only.
Properties Detail

adminSt

Type: nw:IfAdminSt
Primitive Type: scalar:Enum8

Units: null
Encrypted: false
Access: implicit
Category: TopLevelRegular
    Comments:
The administrative state of the object or policy.
Constants
enabled 1 Enabled Enabled
disabled 2 Disabled Disabled
DEFAULT enabled(1) Enabled Enabled





childAction

Type: mo:ModificationChildAction
Primitive Type: scalar:Bitmask32

Units: null
Encrypted: false
Access: implicit
Category: TopLevelChildAction
    Comments:
Delete or ignore. For internal use only.
Constants
deleteAll 16384u deleteAll NO COMMENTS
ignore 4096u ignore NO COMMENTS
deleteNonPresent 8192u deleteNonPresent NO COMMENTS
DEFAULT 0 --- This type is used to





descr

Type: naming:Descr
Primitive Type: string:Basic

Like: naming:Described:descr
Units: null
Encrypted: false
Access: admin
Category: TopLevelRegular
    Comments:



dn

Type: reference:BinRef

Units: null
Encrypted: false
Access: implicit
Category: TopLevelDn
    Comments:
A tag or metadata is a non-hierarchical keyword or term assigned to the fabric module.



id

Type: nw:IfId
Primitive Type: base:IfIndex

Units: null
Encrypted: false
Access: create
Category: TopLevelRegular
    Comments:
An identifier .



name

Type: naming:Name
Primitive Type: string:Basic

Overrides:nw:Conn:name
Units: null Encrypted: false Access: admin Category: TopLevelRegular
    Comments:
The name of the object.



rn

Type: reference:BinRN

Units: null
Encrypted: false
Access: implicit
Category: TopLevelRn
    Comments:
Identifies an object from its siblings within the context of its parent object. The distinguished name contains a sequence of relative names.



status

Type: mo:ModificationStatus
Primitive Type: scalar:Bitmask32

Units: null
Encrypted: false
Access: implicit
Category: TopLevelStatus
    Comments:
The upgrade status. This property is for internal use only.
Constants
created 2u created In a setter method: specifies that an object should be created. An error is returned if the object already exists.
In the return value of a setter method: indicates that an object has been created.
modified 4u modified In a setter method: specifies that an object should be modified
In the return value of a setter method: indicates that an object has been modified.
deleted 8u deleted In a setter method: specifies that an object should be deleted.
In the return value of a setter method: indicates that an object has been deleted.
DEFAULT 0 --- This type controls the life cycle of objects passed in the XML API.

When used in a setter method (such as configConfMo), the ModificationStatus specifies whether an object should be created, modified, deleted or removed.
In the return value of a setter method, the ModificationStatus indicates the actual operation that was performed. For example, the ModificationStatus is set to "created" if the object was created. The ModificationStatus is not set if the object was neither created, modified, deleted or removed.

When invoking a setter method, the ModificationStatus is optional:
If a setter method such as configConfMo is invoked and the ModificationStatus is not set, the system automatically determines if the object should be created or modified.