Class ipmcsnoop:McGrpRec (ABSTRACT)

Class ID:5738
Class Label: IP Multicast Group Record
Encrypted: false - Exportable: false - Persistent: false - Configurable: false - Subject to Quota: Disabled - Abstraction Layer: Concrete Model
Write Access: [NON CONFIGURABLE]
Read Access: [access-protocol-l2, access-protocol-l3, admin, fabric-protocol-l3, tenant-ext-protocol-l3, tenant-protocol-l3]
Creatable/Deletable: no (see Container Mos for details)
Semantic Scope: Fabric
Semantic Scope Evaluation Rule: Subclasses
Monitoring Policy Source: Parent
Monitoring Flags : [ IsObservable: false, HasStats: false, HasFaults: false, HasHealth: false, HasEventRules: false ]

Multicast Group records

Naming Rules


DN FORMAT: 

                


Diagram

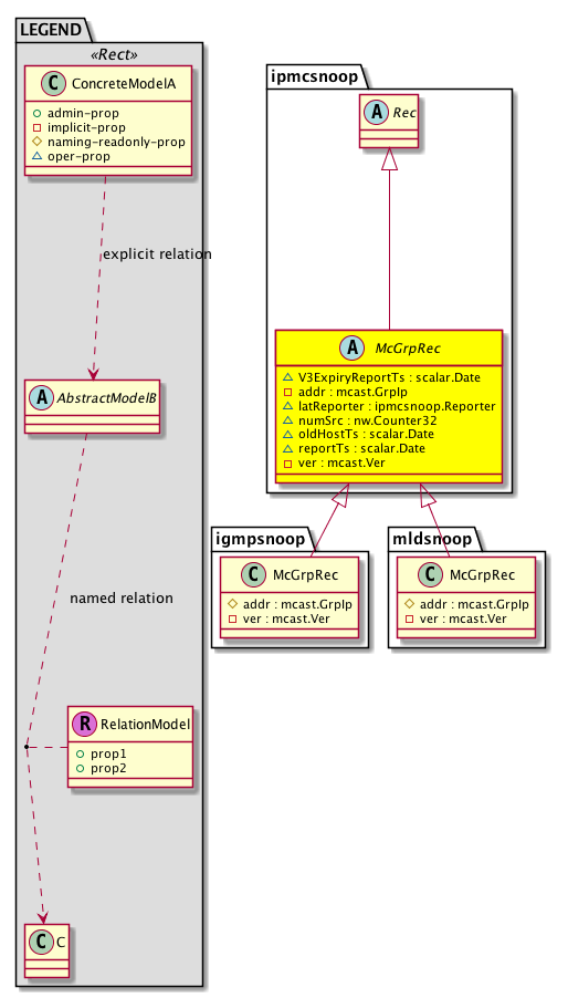
Super Mo: ipmcsnoop:Rec,
Sub Mos: igmpsnoop:McGrpRec, mldsnoop:McGrpRec,


Inheritance
[V] nw:Item Ignore.
 ├
[V] nw:Conn A connection abstraction.
 
 ├
[V] nw:GEp A group endpoint abstraction.
 
 
 ├
[V] nw:DbRec An abstraction of a database record.
 
 
 
 ├
[V] l3:DbRec A database record abstraction.
 
 
 
 
 ├
[V] ipmcsnoop:Rec  Abstraction for IP Multicast Snooping database record
 
 
 
 
 
 ├
[V] ipmcsnoop:McGrpRec  Multicast Group records
 
 
 
 
 
 
 ├
[V] igmpsnoop:McGrpRec Represents the Multicast Group records information.
 
 
 
 
 
 
 ├
[V] mldsnoop:McGrpRec  Multicast Group records


Events
                


Faults
                


Fsms
                


Properties Summary
Defined in: ipmcsnoop:McGrpRec
scalar:Date V3ExpiryReportTs  (ipmcsnoop:McGrpRec:V3ExpiryReportTs)
           Group v3 Expiry Report Timer Timestamp
mcast:GrpIp
          address:Ip
addr  (ipmcsnoop:McGrpRec:addr)
           Group address
ipmcsnoop:Reporter
          address:Ip
latReporter  (ipmcsnoop:McGrpRec:latReporter)
           Latest reporter
nw:Counter32
          scalar:Uint32
numSrc  (ipmcsnoop:McGrpRec:numSrc)
           Number of Sources
scalar:Date oldHostTs  (ipmcsnoop:McGrpRec:oldHostTs)
           Old Host timestamp
scalar:Date reportTs  (ipmcsnoop:McGrpRec:reportTs)
           Group Report Timer timestamp
mcast:Ver
          scalar:Enum8
ver  (ipmcsnoop:McGrpRec:ver)
           Version
Defined in: nw:DbRec
naming:Name
          string:Basic
name  (nw:DbRec:name)
           Overrides:nw:Conn:name
           The name of the object.
Defined in: mo:TopProps
mo:ModificationChildAction
          scalar:Bitmask32
childAction  (mo:TopProps:childAction)
           Delete or ignore. For internal use only.
reference:BinRef dn  (mo:TopProps:dn)
           A tag or metadata is a non-hierarchical keyword or term assigned to the fabric module.
reference:BinRN rn  (mo:TopProps:rn)
           Identifies an object from its siblings within the context of its parent object. The distinguished name contains a sequence of relative names.
mo:ModificationStatus
          scalar:Bitmask32
status  (mo:TopProps:status)
           The upgrade status. This property is for internal use only.
Properties Detail

V3ExpiryReportTs

Type: scalar:Date

Units: null
Encrypted: false
Access: oper
Category: TopLevelRegular
    Comments:
Group v3 Expiry Report Timer Timestamp



addr

Type: mcast:GrpIp
Primitive Type: address:Ip

Units: null
Encrypted: false
Access: implicit
Category: TopLevelRegular
    Comments:
Group address



childAction

Type: mo:ModificationChildAction
Primitive Type: scalar:Bitmask32

Units: null
Encrypted: false
Access: implicit
Category: TopLevelChildAction
    Comments:
Delete or ignore. For internal use only.
Constants
deleteAll 16384u deleteAll NO COMMENTS
ignore 4096u ignore NO COMMENTS
deleteNonPresent 8192u deleteNonPresent NO COMMENTS
DEFAULT 0 --- This type is used to





dn

Type: reference:BinRef

Units: null
Encrypted: false
Access: implicit
Category: TopLevelDn
    Comments:
A tag or metadata is a non-hierarchical keyword or term assigned to the fabric module.



latReporter

Type: ipmcsnoop:Reporter
Primitive Type: address:Ip

Units: null
Encrypted: false
Access: oper
Category: TopLevelRegular
    Comments:
Latest reporter



name

Type: naming:Name
Primitive Type: string:Basic

Overrides:nw:Conn:name
Units: null Encrypted: false Access: admin Category: TopLevelRegular
    Comments:
The name of the object.



numSrc

Type: nw:Counter32
Primitive Type: scalar:Uint32

Units: null
Encrypted: false
Access: oper
Category: TopLevelRegular
    Comments:
Number of Sources



oldHostTs

Type: scalar:Date

Units: null
Encrypted: false
Access: oper
Category: TopLevelRegular
    Comments:
Old Host timestamp



reportTs

Type: scalar:Date

Units: null
Encrypted: false
Access: oper
Category: TopLevelRegular
    Comments:
Group Report Timer timestamp



rn

Type: reference:BinRN

Units: null
Encrypted: false
Access: implicit
Category: TopLevelRn
    Comments:
Identifies an object from its siblings within the context of its parent object. The distinguished name contains a sequence of relative names.



status

Type: mo:ModificationStatus
Primitive Type: scalar:Bitmask32

Units: null
Encrypted: false
Access: implicit
Category: TopLevelStatus
    Comments:
The upgrade status. This property is for internal use only.
Constants
created 2u created In a setter method: specifies that an object should be created. An error is returned if the object already exists.
In the return value of a setter method: indicates that an object has been created.
modified 4u modified In a setter method: specifies that an object should be modified
In the return value of a setter method: indicates that an object has been modified.
deleted 8u deleted In a setter method: specifies that an object should be deleted.
In the return value of a setter method: indicates that an object has been deleted.
DEFAULT 0 --- This type controls the life cycle of objects passed in the XML API.

When used in a setter method (such as configConfMo), the ModificationStatus specifies whether an object should be created, modified, deleted or removed.
In the return value of a setter method, the ModificationStatus indicates the actual operation that was performed. For example, the ModificationStatus is set to "created" if the object was created. The ModificationStatus is not set if the object was neither created, modified, deleted or removed.

When invoking a setter method, the ModificationStatus is optional:
If a setter method such as configConfMo is invoked and the ModificationStatus is not set, the system automatically determines if the object should be created or modified.






ver

Type: mcast:Ver
Primitive Type: scalar:Enum8

Units: null
Encrypted: false
Access: implicit
Category: TopLevelRegular
    Comments:
Version
Constants
unspecified 0 Unspecified NO COMMENTS
DEFAULT 0 --- Version