Class igmpsnoop:McGrpRec (CONCRETE)

Class ID:2720
Class Label: Multicast Group Record
Encrypted: false - Exportable: false - Persistent: false - Configurable: false - Subject to Quota: Disabled - Abstraction Layer: Concrete Model
Write Access: [NON CONFIGURABLE]
Read Access: [access-protocol-l2, access-protocol-l3, admin, fabric-protocol-l3, tenant-ext-protocol-l3, tenant-protocol-l3]
Creatable/Deletable: no (see Container Mos for details)
Semantic Scope: Fabric
Semantic Scope Evaluation Rule: Parent
Monitoring Policy Source: Parent
Monitoring Flags : [ IsObservable: false, HasStats: false, HasFaults: false, HasHealth: false, HasEventRules: false ]

Represents the Multicast Group records information.

Naming Rules
RN FORMAT: mcgrp-{[addr]}

    [1] PREFIX=mcgrp- PROPERTY = addr




DN FORMAT: 

[0] topology/pod-{id}/node-{id}/sys/igmpsnoop/inst/dom-{[encap]}/db-{type}/mcgrp-{[addr]}

[1] sys/igmpsnoop/inst/dom-{[encap]}/db-{type}/mcgrp-{[addr]}

                


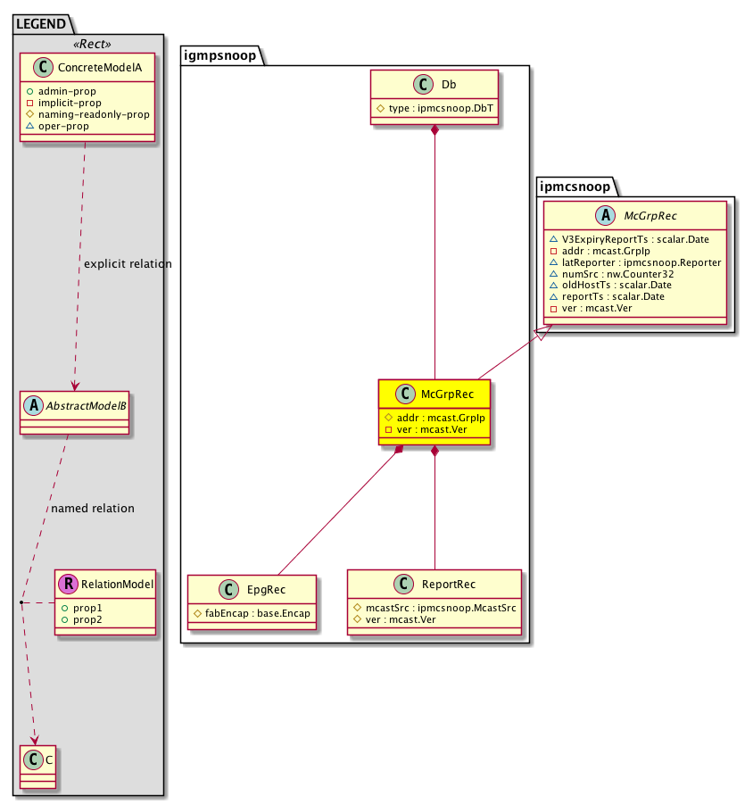
Diagram

Super Mo: ipmcsnoop:McGrpRec,
Container Mos: igmpsnoop:Db (deletable:no),
Contained Mos: igmpsnoop:EpgRec, igmpsnoop:ReportRec,


Containers Hierarchies
[V] top:Root  This class represents the root element in the object hierarchy. All managed objects in the system are descendants of the Root element.
 ├
[V] fabric:Topology The root for IFC topology.
 
 ├
[V] fabric:Pod A pod.
 
 
 ├
[V] fabric:Node The root node for the APIC.
 
 
 
 ├
[V] top:System The APIC uses a policy model to combine data into a health score. Health scores can be aggregated for a variety of areas such as for the infrastructure, applications, or services. The category health score is calculated using a Lp -Norm formula. The health score penalty equals 100 minus the health score. The health score penalty represents the overall health score penalties of a set of MOs that belong to a given category and are children or direc...
 
 
 
 
 ├
[V] igmpsnoop:Entity Holds IGMP control plane entity information.
 
 
 
 
 
 ├
[V] igmpsnoop:Inst Holds per IGMP instance information. There is only one instance of IGMP running in the system today.
 
 
 
 
 
 
 ├
[V] igmpsnoop:Dom An IGMP snooping domain, which is a bridge domain (BD) in which IGMP snooping is enabled. When an IGMP querier is in the network, it sends periodic IGMP queries that trigger IGMP report messages from hosts that want to receive IP multicast traffic. IGMP snooping listens to these IGMP reports to establish appropriate forwarding
 
 
 
 
 
 
 
 ├
[V] igmpsnoop:Db Represents all the IGMP Snooping database information.
 
 
 
 
 
 
 
 
 ├
[V] igmpsnoop:McGrpRec Represents the Multicast Group records information.
[V] top:Root  This class represents the root element in the object hierarchy. All managed objects in the system are descendants of the Root element.
 ├
[V] top:System The APIC uses a policy model to combine data into a health score. Health scores can be aggregated for a variety of areas such as for the infrastructure, applications, or services. The category health score is calculated using a Lp -Norm formula. The health score penalty equals 100 minus the health score. The health score penalty represents the overall health score penalties of a set of MOs that belong to a given category and are children or direc...
 
 ├
[V] igmpsnoop:Entity Holds IGMP control plane entity information.
 
 
 ├
[V] igmpsnoop:Inst Holds per IGMP instance information. There is only one instance of IGMP running in the system today.
 
 
 
 ├
[V] igmpsnoop:Dom An IGMP snooping domain, which is a bridge domain (BD) in which IGMP snooping is enabled. When an IGMP querier is in the network, it sends periodic IGMP queries that trigger IGMP report messages from hosts that want to receive IP multicast traffic. IGMP snooping listens to these IGMP reports to establish appropriate forwarding
 
 
 
 
 ├
[V] igmpsnoop:Db Represents all the IGMP Snooping database information.
 
 
 
 
 
 ├
[V] igmpsnoop:McGrpRec Represents the Multicast Group records information.


Contained Hierarchy
[V] igmpsnoop:McGrpRec Represents the Multicast Group records information.
 ├
[V] igmpsnoop:EpgRec Represents the endpoint group (EPG) entries in the Multicast group record information.
 
 ├
[V] igmpsnoop:ReportRec Represents the IGMP Snooping report record information snooped by the igmp-snoop application
 
 
 ├
[V] igmpsnoop:OIFRec Represents the IGMP Snooping outgoing interface list (OIF) information.
 
 
 
 ├
[V] igmpsnoop:HostRec Used for Explicit Host Tracking.
 ├
[V] igmpsnoop:ReportRec Represents the IGMP Snooping report record information snooped by the igmp-snoop application
 
 ├
[V] igmpsnoop:OIFRec Represents the IGMP Snooping outgoing interface list (OIF) information.
 
 
 ├
[V] igmpsnoop:HostRec Used for Explicit Host Tracking.


Inheritance
[V] nw:Item Ignore.
 ├
[V] nw:Conn A connection abstraction.
 
 ├
[V] nw:GEp A group endpoint abstraction.
 
 
 ├
[V] nw:DbRec An abstraction of a database record.
 
 
 
 ├
[V] l3:DbRec A database record abstraction.
 
 
 
 
 ├
[V] ipmcsnoop:Rec  Abstraction for IP Multicast Snooping database record
 
 
 
 
 
 ├
[V] ipmcsnoop:McGrpRec  Multicast Group records
 
 
 
 
 
 
 ├
[V] igmpsnoop:McGrpRec Represents the Multicast Group records information.


Events
                


Faults
                


Fsms
                


Properties Summary
Defined in: igmpsnoop:McGrpRec
mcast:GrpIp
          address:Ip
addr  (igmpsnoop:McGrpRec:addr)
           Overrides:ipmcsnoop:McGrpRec:addr
           Specifies the IGMP Snooping Mulitcast Group record IP address.
mcast:Ver
          scalar:Enum8
ver  (igmpsnoop:McGrpRec:ver)
           Overrides:ipmcsnoop:McGrpRec:ver
           Specifies the Multicast Group record version.
Defined in: ipmcsnoop:McGrpRec
scalar:Date V3ExpiryReportTs  (ipmcsnoop:McGrpRec:V3ExpiryReportTs)
           Group v3 Expiry Report Timer Timestamp
ipmcsnoop:Reporter
          address:Ip
latReporter  (ipmcsnoop:McGrpRec:latReporter)
           Latest reporter
nw:Counter32
          scalar:Uint32
numSrc  (ipmcsnoop:McGrpRec:numSrc)
           Number of Sources
scalar:Date oldHostTs  (ipmcsnoop:McGrpRec:oldHostTs)
           Old Host timestamp
scalar:Date reportTs  (ipmcsnoop:McGrpRec:reportTs)
           Group Report Timer timestamp
Defined in: nw:DbRec
naming:Name
          string:Basic
name  (nw:DbRec:name)
           Overrides:nw:Conn:name
           The name of the object.
Defined in: mo:TopProps
mo:ModificationChildAction
          scalar:Bitmask32
childAction  (mo:TopProps:childAction)
           Delete or ignore. For internal use only.
reference:BinRef dn  (mo:TopProps:dn)
           A tag or metadata is a non-hierarchical keyword or term assigned to the fabric module.
reference:BinRN rn  (mo:TopProps:rn)
           Identifies an object from its siblings within the context of its parent object. The distinguished name contains a sequence of relative names.
mo:ModificationStatus
          scalar:Bitmask32
status  (mo:TopProps:status)
           The upgrade status. This property is for internal use only.
Defined in: mo:Modifiable
mo:TStamp
          scalar:Date
modTs  (mo:Modifiable:modTs)
           The time when this object was last modified.
Properties Detail

V3ExpiryReportTs

Type: scalar:Date

Units: null
Encrypted: false
Access: oper
Category: TopLevelRegular
    Comments:
Group v3 Expiry Report Timer Timestamp



addr

Type: mcast:GrpIp
Primitive Type: address:Ip

Overrides:ipmcsnoop:McGrpRec:addr
Units: null Encrypted: false Naming Property -- [NAMING RULES] Access: naming Category: TopLevelRegular
    Comments:
Specifies the IGMP Snooping Mulitcast Group record IP address.



childAction

Type: mo:ModificationChildAction
Primitive Type: scalar:Bitmask32

Units: null
Encrypted: false
Access: implicit
Category: TopLevelChildAction
    Comments:
Delete or ignore. For internal use only.
Constants
deleteAll 16384u deleteAll NO COMMENTS
ignore 4096u ignore NO COMMENTS
deleteNonPresent 8192u deleteNonPresent NO COMMENTS
DEFAULT 0 --- This type is used to





dn

Type: reference:BinRef

Units: null
Encrypted: false
Access: implicit
Category: TopLevelDn
    Comments:
A tag or metadata is a non-hierarchical keyword or term assigned to the fabric module.



latReporter

Type: ipmcsnoop:Reporter
Primitive Type: address:Ip

Units: null
Encrypted: false
Access: oper
Category: TopLevelRegular
    Comments:
Latest reporter



modTs

Type: mo:TStamp
Primitive Type: scalar:Date

Units: null
Encrypted: false
Access: implicit
Category: TopLevelRegular
    Comments:
The time when this object was last modified.
Constants
never 0ull never NO COMMENTS
DEFAULT never(0ull) never NO COMMENTS





name

Type: naming:Name
Primitive Type: string:Basic

Overrides:nw:Conn:name
Units: null Encrypted: false Access: admin Category: TopLevelRegular
    Comments:
The name of the object.



numSrc

Type: nw:Counter32
Primitive Type: scalar:Uint32

Units: null
Encrypted: false
Access: oper
Category: TopLevelRegular
    Comments:
Number of Sources



oldHostTs

Type: scalar:Date

Units: null
Encrypted: false
Access: oper
Category: TopLevelRegular
    Comments:
Old Host timestamp



reportTs

Type: scalar:Date

Units: null
Encrypted: false
Access: oper
Category: TopLevelRegular
    Comments:
Group Report Timer timestamp



rn

Type: reference:BinRN

Units: null
Encrypted: false
Access: implicit
Category: TopLevelRn
    Comments:
Identifies an object from its siblings within the context of its parent object. The distinguished name contains a sequence of relative names.



status

Type: mo:ModificationStatus
Primitive Type: scalar:Bitmask32

Units: null
Encrypted: false
Access: implicit
Category: TopLevelStatus
    Comments:
The upgrade status. This property is for internal use only.
Constants
created 2u created In a setter method: specifies that an object should be created. An error is returned if the object already exists.
In the return value of a setter method: indicates that an object has been created.
modified 4u modified In a setter method: specifies that an object should be modified
In the return value of a setter method: indicates that an object has been modified.
deleted 8u deleted In a setter method: specifies that an object should be deleted.
In the return value of a setter method: indicates that an object has been deleted.
DEFAULT 0 --- This type controls the life cycle of objects passed in the XML API.

When used in a setter method (such as configConfMo), the ModificationStatus specifies whether an object should be created, modified, deleted or removed.
In the return value of a setter method, the ModificationStatus indicates the actual operation that was performed. For example, the ModificationStatus is set to "created" if the object was created. The ModificationStatus is not set if the object was neither created, modified, deleted or removed.

When invoking a setter method, the ModificationStatus is optional:
If a setter method such as configConfMo is invoked and the ModificationStatus is not set, the system automatically determines if the object should be created or modified.






ver

Type: mcast:Ver
Primitive Type: scalar:Enum8

Overrides:ipmcsnoop:McGrpRec:ver
Holder: igmp:Ver Units: null Encrypted: false Access: implicit Category: TopLevelRegular
    Comments:
Specifies the Multicast Group record version.
Constants
unspecified 0 Unspecified NO COMMENTS
v1 1 Version 1 NO COMMENTS
v2 2 Version 2 NO COMMENTS
v3 3 Version 3 NO COMMENTS
DEFAULT v2(2) Version 2 NO COMMENTS