Class ipmcsnoop:ReportRec (ABSTRACT)

Class ID:5740
Class Label: Report Record
Encrypted: false - Exportable: false - Persistent: true - Configurable: false - Subject to Quota: Disabled - Abstraction Layer: Concrete Model
Write Access: [NON CONFIGURABLE]
Read Access: [access-protocol-l2, access-protocol-l3, admin, fabric-protocol-l3, tenant-ext-protocol-l3, tenant-protocol-l3]
Creatable/Deletable: no (see Container Mos for details)
Semantic Scope: Fabric
Semantic Scope Evaluation Rule: Subclasses
Monitoring Policy Source: Parent
Monitoring Flags : [ IsObservable: false, HasStats: false, HasFaults: false, HasHealth: false, HasEventRules: false ]

IPMC eport record snooped by IP multicast application

Naming Rules


DN FORMAT: 

                


Diagram

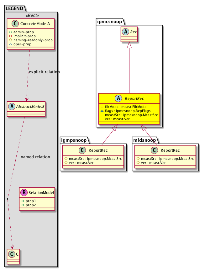
Super Mo: ipmcsnoop:Rec,
Sub Mos: igmpsnoop:ReportRec, mldsnoop:ReportRec,


Inheritance
[V] nw:Item Ignore.
 ├
[V] nw:Conn A connection abstraction.
 
 ├
[V] nw:GEp A group endpoint abstraction.
 
 
 ├
[V] nw:DbRec An abstraction of a database record.
 
 
 
 ├
[V] l3:DbRec A database record abstraction.
 
 
 
 
 ├
[V] ipmcsnoop:Rec  Abstraction for IP Multicast Snooping database record
 
 
 
 
 
 ├
[V] ipmcsnoop:ReportRec  IPMC eport record snooped by IP multicast application
 
 
 
 
 
 
 ├
[V] igmpsnoop:ReportRec Represents the IGMP Snooping report record information snooped by the igmp-snoop application
 
 
 
 
 
 
 ├
[V] mldsnoop:ReportRec  MLD report record snooped by mld-snoop application


Events
                


Faults
                


Fsms
                


Properties Summary
Defined in: ipmcsnoop:ReportRec
mcast:FiltMode
          scalar:Enum8
filtMode  (ipmcsnoop:ReportRec:filtMode)
           Filter mode
ipmcsnoop:RepFlags
          scalar:Bitmask8
flags  (ipmcsnoop:ReportRec:flags)
           Filter mode
ipmcsnoop:McastSrc
          address:Ip
mcastSrc  (ipmcsnoop:ReportRec:mcastSrc)
           Multicast traffic source
mcast:Ver
          scalar:Enum8
ver  (ipmcsnoop:ReportRec:ver)
           Version
Defined in: nw:DbRec
naming:Name
          string:Basic
name  (nw:DbRec:name)
           Overrides:nw:Conn:name
           The name of the object.
Defined in: mo:TopProps
mo:ModificationChildAction
          scalar:Bitmask32
childAction  (mo:TopProps:childAction)
           Delete or ignore. For internal use only.
reference:BinRef dn  (mo:TopProps:dn)
           A tag or metadata is a non-hierarchical keyword or term assigned to the fabric module.
reference:BinRN rn  (mo:TopProps:rn)
           Identifies an object from its siblings within the context of its parent object. The distinguished name contains a sequence of relative names.
mo:ModificationStatus
          scalar:Bitmask32
status  (mo:TopProps:status)
           The upgrade status. This property is for internal use only.
Properties Detail

childAction

Type: mo:ModificationChildAction
Primitive Type: scalar:Bitmask32

Units: null
Encrypted: false
Access: implicit
Category: TopLevelChildAction
    Comments:
Delete or ignore. For internal use only.
Constants
deleteAll 16384u deleteAll NO COMMENTS
ignore 4096u ignore NO COMMENTS
deleteNonPresent 8192u deleteNonPresent NO COMMENTS
DEFAULT 0 --- This type is used to





dn

Type: reference:BinRef

Units: null
Encrypted: false
Access: implicit
Category: TopLevelDn
    Comments:
A tag or metadata is a non-hierarchical keyword or term assigned to the fabric module.



filtMode

Type: mcast:FiltMode
Primitive Type: scalar:Enum8

Units: null
Encrypted: false
Access: implicit
Category: TopLevelRegular
    Comments:
Filter mode
Constants
include 1 Include Include mode - the source record list is the list of sources desired for the group
exclude 2 Exclude Exclude mode - the source record list is the list of sources not desired for this group
DEFAULT include(1) Include Include mode - the source record list is the list of sources desired for the group





flags

Type: ipmcsnoop:RepFlags
Primitive Type: scalar:Bitmask8

Units: null
Encrypted: false
Access: oper
Category: TopLevelRegular
    Comments:
Filter mode
Constants
rep-in-gq 1 Reported in General Query Reported in GQ (General Query)
DEFAULT 0 --- Report flags





mcastSrc

Type: ipmcsnoop:McastSrc
Primitive Type: address:Ip

Units: null
Encrypted: false
Access: implicit
Category: TopLevelRegular
    Comments:
Multicast traffic source
Constants
wildcard base::Ip(0) Wildcard NO COMMENTS
DEFAULT wildcard(base::Ip(0)) Wildcard NO COMMENTS





name

Type: naming:Name
Primitive Type: string:Basic

Overrides:nw:Conn:name
Units: null Encrypted: false Access: admin Category: TopLevelRegular
    Comments:
The name of the object.



rn

Type: reference:BinRN

Units: null
Encrypted: false
Access: implicit
Category: TopLevelRn
    Comments:
Identifies an object from its siblings within the context of its parent object. The distinguished name contains a sequence of relative names.



status

Type: mo:ModificationStatus
Primitive Type: scalar:Bitmask32

Units: null
Encrypted: false
Access: implicit
Category: TopLevelStatus
    Comments:
The upgrade status. This property is for internal use only.
Constants
created 2u created In a setter method: specifies that an object should be created. An error is returned if the object already exists.
In the return value of a setter method: indicates that an object has been created.
modified 4u modified In a setter method: specifies that an object should be modified
In the return value of a setter method: indicates that an object has been modified.
deleted 8u deleted In a setter method: specifies that an object should be deleted.
In the return value of a setter method: indicates that an object has been deleted.
DEFAULT 0 --- This type controls the life cycle of objects passed in the XML API.

When used in a setter method (such as configConfMo), the ModificationStatus specifies whether an object should be created, modified, deleted or removed.
In the return value of a setter method, the ModificationStatus indicates the actual operation that was performed. For example, the ModificationStatus is set to "created" if the object was created. The ModificationStatus is not set if the object was neither created, modified, deleted or removed.

When invoking a setter method, the ModificationStatus is optional:
If a setter method such as configConfMo is invoked and the ModificationStatus is not set, the system automatically determines if the object should be created or modified.






ver

Type: mcast:Ver
Primitive Type: scalar:Enum8

Units: null
Encrypted: false
Access: implicit
Category: TopLevelRegular
    Comments:
Version
Constants
unspecified 0 Unspecified NO COMMENTS
DEFAULT 0 --- Version