Class mldsnoop:ReportRec (CONCRETE)

Class ID:5758
Class Label: Report Record
Encrypted: false - Exportable: false - Persistent: true - Configurable: false - Subject to Quota: Disabled - Abstraction Layer: Concrete Model
Write Access: [NON CONFIGURABLE]
Read Access: [access-protocol-l2, access-protocol-l3, admin, fabric-protocol-l3, tenant-ext-protocol-l3, tenant-protocol-l3]
Creatable/Deletable: no (see Container Mos for details)
Semantic Scope: Fabric
Semantic Scope Evaluation Rule: Parent
Monitoring Policy Source: Parent
Monitoring Flags : [ IsObservable: false, HasStats: false, HasFaults: false, HasHealth: false, HasEventRules: false ]

MLD report record snooped by mld-snoop application

Naming Rules
RN FORMAT: rep-{[mcastSrc]}-{ver}

    [1] PREFIX=rep- PROPERTY = mcastSrc


    [2] PREFIX=- PROPERTY = ver




DN FORMAT: 

[0] topology/pod-{id}/node-{id}/sys/mldsnoop/inst/dom-{[encap]}/db-{type}/mcgrp-{[addr]}/epg-{[fabEncap]}/rep-{[mcastSrc]}-{ver}

[1] sys/mldsnoop/inst/dom-{[encap]}/db-{type}/mcgrp-{[addr]}/epg-{[fabEncap]}/rep-{[mcastSrc]}-{ver}

[2] topology/pod-{id}/node-{id}/sys/mldsnoop/inst/dom-{[encap]}/db-{type}/mcgrp-{[addr]}/rep-{[mcastSrc]}-{ver}

[3] sys/mldsnoop/inst/dom-{[encap]}/db-{type}/mcgrp-{[addr]}/rep-{[mcastSrc]}-{ver}

                


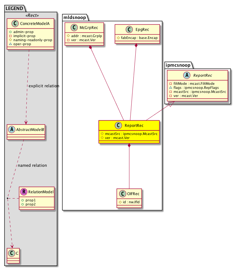
Diagram

Super Mo: ipmcsnoop:ReportRec,
Container Mos: mldsnoop:EpgRec (deletable:no), mldsnoop:McGrpRec (deletable:no),
Contained Mos: mldsnoop:OIFRec,


Containers Hierarchies
[V] top:Root  This class represents the root element in the object hierarchy. All managed objects in the system are descendants of the Root element.
 ├
[V] fabric:Topology The root for IFC topology.
 
 ├
[V] fabric:Pod A pod.
 
 
 ├
[V] fabric:Node The root node for the APIC.
 
 
 
 ├
[V] top:System The APIC uses a policy model to combine data into a health score. Health scores can be aggregated for a variety of areas such as for the infrastructure, applications, or services. The category health score is calculated using a Lp -Norm formula. The health score penalty equals 100 minus the health score. The health score penalty represents the overall health score penalties of a set of MOs that belong to a given category and are children or direc...
 
 
 
 
 ├
[V] mldsnoop:Entity  Holds mld control plane entity information
 
 
 
 
 
 ├
[V] mldsnoop:Inst  This objects hold per mld instance information. There is only one instance of mld running in the system today
 
 
 
 
 
 
 ├
[V] mldsnoop:Dom  This objects hold per mld snooping domain information
 
 
 
 
 
 
 
 ├
[V] mldsnoop:Db  IGMP database
 
 
 
 
 
 
 
 
 ├
[V] mldsnoop:McGrpRec  Multicast Group records
 
 
 
 
 
 
 
 
 
 ├
[V] mldsnoop:EpgRec  EPG entries in mcast group record
 
 
 
 
 
 
 
 
 
 
 ├
[V] mldsnoop:ReportRec  MLD report record snooped by mld-snoop application
[V] top:Root  This class represents the root element in the object hierarchy. All managed objects in the system are descendants of the Root element.
 ├
[V] top:System The APIC uses a policy model to combine data into a health score. Health scores can be aggregated for a variety of areas such as for the infrastructure, applications, or services. The category health score is calculated using a Lp -Norm formula. The health score penalty equals 100 minus the health score. The health score penalty represents the overall health score penalties of a set of MOs that belong to a given category and are children or direc...
 
 ├
[V] mldsnoop:Entity  Holds mld control plane entity information
 
 
 ├
[V] mldsnoop:Inst  This objects hold per mld instance information. There is only one instance of mld running in the system today
 
 
 
 ├
[V] mldsnoop:Dom  This objects hold per mld snooping domain information
 
 
 
 
 ├
[V] mldsnoop:Db  IGMP database
 
 
 
 
 
 ├
[V] mldsnoop:McGrpRec  Multicast Group records
 
 
 
 
 
 
 ├
[V] mldsnoop:EpgRec  EPG entries in mcast group record
 
 
 
 
 
 
 
 ├
[V] mldsnoop:ReportRec  MLD report record snooped by mld-snoop application
[V] top:Root  This class represents the root element in the object hierarchy. All managed objects in the system are descendants of the Root element.
 ├
[V] fabric:Topology The root for IFC topology.
 
 ├
[V] fabric:Pod A pod.
 
 
 ├
[V] fabric:Node The root node for the APIC.
 
 
 
 ├
[V] top:System The APIC uses a policy model to combine data into a health score. Health scores can be aggregated for a variety of areas such as for the infrastructure, applications, or services. The category health score is calculated using a Lp -Norm formula. The health score penalty equals 100 minus the health score. The health score penalty represents the overall health score penalties of a set of MOs that belong to a given category and are children or direc...
 
 
 
 
 ├
[V] mldsnoop:Entity  Holds mld control plane entity information
 
 
 
 
 
 ├
[V] mldsnoop:Inst  This objects hold per mld instance information. There is only one instance of mld running in the system today
 
 
 
 
 
 
 ├
[V] mldsnoop:Dom  This objects hold per mld snooping domain information
 
 
 
 
 
 
 
 ├
[V] mldsnoop:Db  IGMP database
 
 
 
 
 
 
 
 
 ├
[V] mldsnoop:McGrpRec  Multicast Group records
 
 
 
 
 
 
 
 
 
 ├
[V] mldsnoop:ReportRec  MLD report record snooped by mld-snoop application
[V] top:Root  This class represents the root element in the object hierarchy. All managed objects in the system are descendants of the Root element.
 ├
[V] top:System The APIC uses a policy model to combine data into a health score. Health scores can be aggregated for a variety of areas such as for the infrastructure, applications, or services. The category health score is calculated using a Lp -Norm formula. The health score penalty equals 100 minus the health score. The health score penalty represents the overall health score penalties of a set of MOs that belong to a given category and are children or direc...
 
 ├
[V] mldsnoop:Entity  Holds mld control plane entity information
 
 
 ├
[V] mldsnoop:Inst  This objects hold per mld instance information. There is only one instance of mld running in the system today
 
 
 
 ├
[V] mldsnoop:Dom  This objects hold per mld snooping domain information
 
 
 
 
 ├
[V] mldsnoop:Db  IGMP database
 
 
 
 
 
 ├
[V] mldsnoop:McGrpRec  Multicast Group records
 
 
 
 
 
 
 ├
[V] mldsnoop:ReportRec  MLD report record snooped by mld-snoop application


Contained Hierarchy
[V] mldsnoop:ReportRec  MLD report record snooped by mld-snoop application
 ├
[V] mldsnoop:OIFRec  OIF list (outgoing interface list)
 
 ├
[V] mldsnoop:HostRec  Host Record List (Used for Explicit Host Tracking)


Inheritance
[V] nw:Item Ignore.
 ├
[V] nw:Conn A connection abstraction.
 
 ├
[V] nw:GEp A group endpoint abstraction.
 
 
 ├
[V] nw:DbRec An abstraction of a database record.
 
 
 
 ├
[V] l3:DbRec A database record abstraction.
 
 
 
 
 ├
[V] ipmcsnoop:Rec  Abstraction for IP Multicast Snooping database record
 
 
 
 
 
 ├
[V] ipmcsnoop:ReportRec  IPMC eport record snooped by IP multicast application
 
 
 
 
 
 
 ├
[V] mldsnoop:ReportRec  MLD report record snooped by mld-snoop application


Events
                


Faults
                


Fsms
                


Properties Summary
Defined in: mldsnoop:ReportRec
ipmcsnoop:McastSrc
          address:Ip
mcastSrc  (mldsnoop:ReportRec:mcastSrc)
           Overrides:ipmcsnoop:ReportRec:mcastSrc
          
mcast:Ver
          scalar:Enum8
ver  (mldsnoop:ReportRec:ver)
           Overrides:ipmcsnoop:ReportRec:ver
           Override with mld version
Defined in: ipmcsnoop:ReportRec
mcast:FiltMode
          scalar:Enum8
filtMode  (ipmcsnoop:ReportRec:filtMode)
           Filter mode
ipmcsnoop:RepFlags
          scalar:Bitmask8
flags  (ipmcsnoop:ReportRec:flags)
           Filter mode
Defined in: nw:DbRec
naming:Name
          string:Basic
name  (nw:DbRec:name)
           Overrides:nw:Conn:name
           The name of the object.
Defined in: mo:TopProps
mo:ModificationChildAction
          scalar:Bitmask32
childAction  (mo:TopProps:childAction)
           Delete or ignore. For internal use only.
reference:BinRef dn  (mo:TopProps:dn)
           A tag or metadata is a non-hierarchical keyword or term assigned to the fabric module.
reference:BinRN rn  (mo:TopProps:rn)
           Identifies an object from its siblings within the context of its parent object. The distinguished name contains a sequence of relative names.
mo:ModificationStatus
          scalar:Bitmask32
status  (mo:TopProps:status)
           The upgrade status. This property is for internal use only.
Defined in: mo:Modifiable
mo:TStamp
          scalar:Date
modTs  (mo:Modifiable:modTs)
           The time when this object was last modified.
Properties Detail

childAction

Type: mo:ModificationChildAction
Primitive Type: scalar:Bitmask32

Units: null
Encrypted: false
Access: implicit
Category: TopLevelChildAction
    Comments:
Delete or ignore. For internal use only.
Constants
deleteAll 16384u deleteAll NO COMMENTS
ignore 4096u ignore NO COMMENTS
deleteNonPresent 8192u deleteNonPresent NO COMMENTS
DEFAULT 0 --- This type is used to





dn

Type: reference:BinRef

Units: null
Encrypted: false
Access: implicit
Category: TopLevelDn
    Comments:
A tag or metadata is a non-hierarchical keyword or term assigned to the fabric module.



filtMode

Type: mcast:FiltMode
Primitive Type: scalar:Enum8

Units: null
Encrypted: false
Access: implicit
Category: TopLevelRegular
    Comments:
Filter mode
Constants
include 1 Include Include mode - the source record list is the list of sources desired for the group
exclude 2 Exclude Exclude mode - the source record list is the list of sources not desired for this group
DEFAULT include(1) Include Include mode - the source record list is the list of sources desired for the group





flags

Type: ipmcsnoop:RepFlags
Primitive Type: scalar:Bitmask8

Units: null
Encrypted: false
Access: oper
Category: TopLevelRegular
    Comments:
Filter mode
Constants
rep-in-gq 1 Reported in General Query Reported in GQ (General Query)
DEFAULT 0 --- Report flags





mcastSrc

Type: ipmcsnoop:McastSrc
Primitive Type: address:Ip

Overrides:ipmcsnoop:ReportRec:mcastSrc
Units: null Encrypted: false Naming Property -- [NAMING RULES] Access: naming Category: TopLevelRegular
    Comments:
Constants
wildcard base::Ip(0) Wildcard NO COMMENTS
DEFAULT wildcard(base::Ip(0)) Wildcard NO COMMENTS





modTs

Type: mo:TStamp
Primitive Type: scalar:Date

Units: null
Encrypted: false
Access: implicit
Category: TopLevelRegular
    Comments:
The time when this object was last modified.
Constants
never 0ull never NO COMMENTS
DEFAULT never(0ull) never NO COMMENTS





name

Type: naming:Name
Primitive Type: string:Basic

Overrides:nw:Conn:name
Units: null Encrypted: false Access: admin Category: TopLevelRegular
    Comments:
The name of the object.



rn

Type: reference:BinRN

Units: null
Encrypted: false
Access: implicit
Category: TopLevelRn
    Comments:
Identifies an object from its siblings within the context of its parent object. The distinguished name contains a sequence of relative names.



status

Type: mo:ModificationStatus
Primitive Type: scalar:Bitmask32

Units: null
Encrypted: false
Access: implicit
Category: TopLevelStatus
    Comments:
The upgrade status. This property is for internal use only.
Constants
created 2u created In a setter method: specifies that an object should be created. An error is returned if the object already exists.
In the return value of a setter method: indicates that an object has been created.
modified 4u modified In a setter method: specifies that an object should be modified
In the return value of a setter method: indicates that an object has been modified.
deleted 8u deleted In a setter method: specifies that an object should be deleted.
In the return value of a setter method: indicates that an object has been deleted.
DEFAULT 0 --- This type controls the life cycle of objects passed in the XML API.

When used in a setter method (such as configConfMo), the ModificationStatus specifies whether an object should be created, modified, deleted or removed.
In the return value of a setter method, the ModificationStatus indicates the actual operation that was performed. For example, the ModificationStatus is set to "created" if the object was created. The ModificationStatus is not set if the object was neither created, modified, deleted or removed.

When invoking a setter method, the ModificationStatus is optional:
If a setter method such as configConfMo is invoked and the ModificationStatus is not set, the system automatically determines if the object should be created or modified.






ver

Type: mcast:Ver
Primitive Type: scalar:Enum8

Overrides:ipmcsnoop:ReportRec:ver
Holder: mld:Ver Units: null Encrypted: false Naming Property -- [NAMING RULES] Access: naming Category: TopLevelRegular
    Comments:
Override with mld version
Constants
unspecified 0 Unspecified NO COMMENTS
v1 1 Version 1 NO COMMENTS
v2 2 Version 2 NO COMMENTS
DEFAULT v2(2) Version 2 NO COMMENTS