Class isis:AdjEp (CONCRETE)

Class ID:2758
Class Label: Adjacency
Encrypted: false - Exportable: false - Persistent: true - Configurable: false - Subject to Quota: Disabled - Abstraction Layer: Concrete Model
Write Access: [NON CONFIGURABLE]
Read Access: [access-protocol-l3, admin, fabric-protocol-l3, tenant-ext-protocol-l3, tenant-protocol-l3]
Creatable/Deletable: no (see Container Mos for details)
Semantic Scope: Fabric
Semantic Scope Evaluation Rule: Parent
Monitoring Policy Source: Parent
Monitoring Flags : [ IsObservable: true, HasStats: false, HasFaults: false, HasHealth: false, HasEventRules: true ]

The ISIS adjacency neighbor endpoint is a managed object that captures ISIS adjacency specific information such as peer system identifier and peer circuit identifier.

Naming Rules
RN FORMAT: adj-{type}-adj-{sysId}

    [1] PREFIX=adj- PROPERTY = type


    [2] PREFIX=-adj- PROPERTY = sysId




DN FORMAT: 

[0] topology/pod-{id}/node-{id}/sys/isis/inst-{name}/dom-{name}/if-{[id]}/adj-{type}-adj-{sysId}

[1] sys/isis/inst-{name}/dom-{name}/if-{[id]}/adj-{type}-adj-{sysId}

                


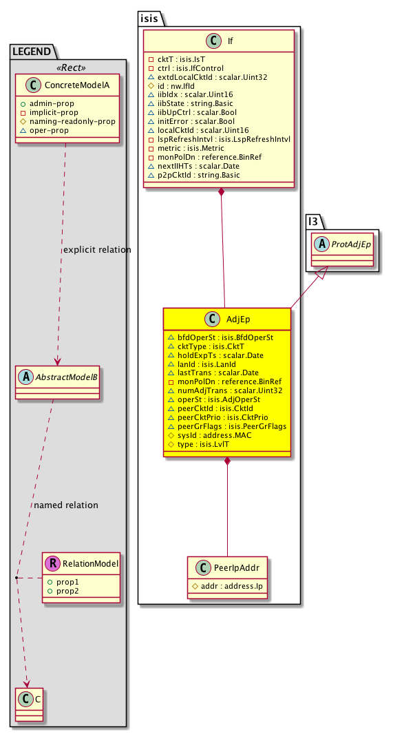
Diagram

Super Mo: l3:ProtAdjEp,
Container Mos: isis:If (deletable:no),
Contained Mos: isis:PeerIpAddr,


Containers Hierarchies
[V] top:Root  This class represents the root element in the object hierarchy. All managed objects in the system are descendants of the Root element.
 ├
[V] fabric:Topology The root for IFC topology.
 
 ├
[V] fabric:Pod A pod.
 
 
 ├
[V] fabric:Node The root node for the APIC.
 
 
 
 ├
[V] top:System The APIC uses a policy model to combine data into a health score. Health scores can be aggregated for a variety of areas such as for the infrastructure, applications, or services. The category health score is calculated using a Lp -Norm formula. The health score penalty equals 100 minus the health score. The health score penalty represents the overall health score penalties of a set of MOs that belong to a given category and are children or direc...
 
 
 
 
 ├
[V] isis:Entity IS-IS control plane entity information.
 
 
 
 
 
 ├
[V] isis:Inst Per- IS-IS instance information.
 
 
 
 
 
 
 ├
[V] isis:Dom The IS-IS domain (vrf) information.
 
 
 
 
 
 
 
 ├
[V] isis:If The ISIS interface holds ISIS information that is operated at an interface level.
 
 
 
 
 
 
 
 
 ├
[V] isis:AdjEp The ISIS adjacency neighbor endpoint is a managed object that captures ISIS adjacency specific information such as peer system identifier and peer circuit identifier.
[V] top:Root  This class represents the root element in the object hierarchy. All managed objects in the system are descendants of the Root element.
 ├
[V] top:System The APIC uses a policy model to combine data into a health score. Health scores can be aggregated for a variety of areas such as for the infrastructure, applications, or services. The category health score is calculated using a Lp -Norm formula. The health score penalty equals 100 minus the health score. The health score penalty represents the overall health score penalties of a set of MOs that belong to a given category and are children or direc...
 
 ├
[V] isis:Entity IS-IS control plane entity information.
 
 
 ├
[V] isis:Inst Per- IS-IS instance information.
 
 
 
 ├
[V] isis:Dom The IS-IS domain (vrf) information.
 
 
 
 
 ├
[V] isis:If The ISIS interface holds ISIS information that is operated at an interface level.
 
 
 
 
 
 ├
[V] isis:AdjEp The ISIS adjacency neighbor endpoint is a managed object that captures ISIS adjacency specific information such as peer system identifier and peer circuit identifier.


Contained Hierarchy
[V] isis:AdjEp The ISIS adjacency neighbor endpoint is a managed object that captures ISIS adjacency specific information such as peer system identifier and peer circuit identifier.
 ├
[V] isis:PeerIpAddr The peer IP address is the IP address of the other end of the tunnel. From the client PC, the peer IP address would be the IP address of the router.


Inheritance
[V] nw:Item Ignore.
 ├
[V] nw:Conn A connection abstraction.
 
 ├
[V] nw:Ep A static endpoint.
 
 
 ├
[V] nw:ConnEp A connection endpoint abstraction.
 
 
 
 ├
[V] nw:AdjEp The adjacency endpoint. This is the endpoint object that contains information regarding dynamically learned endpoints.
 
 
 
 
 ├
[V] nw:ProtAdjEp A protocol adjacency endpoint abstraction.
 
 
 
 
 
 ├
[V] l3:ProtAdjEp A layer 3 protocol adjacency abstraction.
 
 
 
 
 
 
 ├
[V] isis:AdjEp The ISIS adjacency neighbor endpoint is a managed object that captures ISIS adjacency specific information such as peer system identifier and peer circuit identifier.


Events
                isis:AdjEp:isis_AdjEp_isisAdjOperStChange
isis:AdjEp:isis_AdjEp_newAdjEp
isis:AdjEp:isis_AdjEp_deleteAdjEp


Faults
                


Fsms
                


Properties Summary
Defined in: isis:AdjEp
isis:BfdOperSt
          scalar:Enum8
bfdOperSt  (isis:AdjEp:bfdOperSt)
           BFD state
isis:CktT
          scalar:Enum8
cktType  (isis:AdjEp:cktType)
           The local operational circuit type.
scalar:Date holdExpTs  (isis:AdjEp:holdExpTs)
           Expiry for hold time
isis:LanId
          scalar:UByte
lanId  (isis:AdjEp:lanId)
           LAN Id
scalar:Date lastTrans  (isis:AdjEp:lastTrans)
           Last adjacency transition
reference:BinRef monPolDn  (isis:AdjEp:monPolDn)
           The monitoring policy attached to this observable object.
scalar:Uint32 numAdjTrans  (isis:AdjEp:numAdjTrans)
           Number of adjacency transitions
isis:AdjOperSt
          scalar:Enum8
operSt  (isis:AdjEp:operSt)
           Operational state of the adjacency
isis:CktId
          scalar:UByte
peerCktId  (isis:AdjEp:peerCktId)
           Peer Ckt Id
isis:CktPrio
          scalar:UByte
peerCktPrio  (isis:AdjEp:peerCktPrio)
           Peer Ckt Priority
isis:PeerGrFlags
          scalar:Bitmask8
peerGrFlags  (isis:AdjEp:peerGrFlags)
           Peer graceful restart flags
address:MAC sysId  (isis:AdjEp:sysId)
           Adjacency System ID
isis:LvlT
          scalar:Enum8
type  (isis:AdjEp:type)
           Adjacency type
Defined in: nw:Ep
naming:Name
          string:Basic
name  (nw:Ep:name)
           Overrides:nw:Conn:name
           The name of the object.
Defined in: mo:TopProps
mo:ModificationChildAction
          scalar:Bitmask32
childAction  (mo:TopProps:childAction)
           Delete or ignore. For internal use only.
reference:BinRef dn  (mo:TopProps:dn)
           A tag or metadata is a non-hierarchical keyword or term assigned to the fabric module.
reference:BinRN rn  (mo:TopProps:rn)
           Identifies an object from its siblings within the context of its parent object. The distinguished name contains a sequence of relative names.
mo:ModificationStatus
          scalar:Bitmask32
status  (mo:TopProps:status)
           The upgrade status. This property is for internal use only.
Defined in: mo:Modifiable
mo:TStamp
          scalar:Date
modTs  (mo:Modifiable:modTs)
           The time when this object was last modified.
Properties Detail

bfdOperSt

Type: isis:BfdOperSt
Primitive Type: scalar:Enum8

Units: null
Encrypted: false
Access: oper
Category: TopLevelRegular
    Comments:
BFD state
Constants
down 0 Down The session is down
up 1 Up The session is up
DEFAULT 0 --- BFD state





childAction

Type: mo:ModificationChildAction
Primitive Type: scalar:Bitmask32

Units: null
Encrypted: false
Access: implicit
Category: TopLevelChildAction
    Comments:
Delete or ignore. For internal use only.
Constants
deleteAll 16384u deleteAll NO COMMENTS
ignore 4096u ignore NO COMMENTS
deleteNonPresent 8192u deleteNonPresent NO COMMENTS
DEFAULT 0 --- This type is used to





cktType

Type: isis:CktT
Primitive Type: scalar:Enum8

Units: null
Encrypted: false
Access: oper
Category: TopLevelRegular
    Comments:
The local operational circuit type.
Constants
p2p 1 Point to point P2P
bcast 2 Broadcast Bcast
DEFAULT p2p(1) Point to point P2P





dn

Type: reference:BinRef

Units: null
Encrypted: false
Access: implicit
Category: TopLevelDn
    Comments:
A tag or metadata is a non-hierarchical keyword or term assigned to the fabric module.



holdExpTs

Type: scalar:Date

Units: null
Encrypted: false
Access: oper
Category: TopLevelRegular
    Comments:
Expiry for hold time



lanId

Type: isis:LanId
Primitive Type: scalar:UByte

Units: null
Encrypted: false
Access: oper
Category: TopLevelRegular
    Comments:
LAN Id



lastTrans

Type: scalar:Date

Units: null
Encrypted: false
Access: oper
Category: TopLevelRegular
    Comments:
Last adjacency transition



modTs

Type: mo:TStamp
Primitive Type: scalar:Date

Units: null
Encrypted: false
Access: implicit
Category: TopLevelRegular
    Comments:
The time when this object was last modified.
Constants
never 0ull never NO COMMENTS
DEFAULT never(0ull) never NO COMMENTS





monPolDn

Type: reference:BinRef

Units: null
Encrypted: false
Access: implicit
Category: TopLevelRegular
    Comments:
The monitoring policy attached to this observable object.



name

Type: naming:Name
Primitive Type: string:Basic

Overrides:nw:Conn:name
Units: null Encrypted: false Access: admin Category: TopLevelRegular
    Comments:
The name of the object.



numAdjTrans

Type: scalar:Uint32

Units: null
Encrypted: false
Access: oper
Category: TopLevelRegular
    Comments:
Number of adjacency transitions



operSt

Type: isis:AdjOperSt
Primitive Type: scalar:Enum8

Units: null
Encrypted: false
Access: oper
Category: TopLevelRegular
    Comments:
Operational state of the adjacency
Constants
init 1 Initializing Initializing
up 2 Up Up
down 3 Down Down
gr-init 4 Graceful restart initializing Graceful restart initializing
DEFAULT init(1) Initializing Initializing





peerCktId

Type: isis:CktId
Primitive Type: scalar:UByte

Units: null
Encrypted: false
Access: oper
Category: TopLevelRegular
    Comments:
Peer Ckt Id



peerCktPrio

Type: isis:CktPrio
Primitive Type: scalar:UByte

Units: null
Encrypted: false
Access: oper
Category: TopLevelRegular
    Comments:
Peer Ckt Priority
Constants
defaultValue 64 --- NO COMMENTS





peerGrFlags

Type: isis:PeerGrFlags
Primitive Type: scalar:Bitmask8

Units: null
Encrypted: false
Access: oper
Category: TopLevelRegular
    Comments:
Peer graceful restart flags
Constants
capable 1 Capable capable
ack 2 Acknowledged Acknowledged
DEFAULT 0 --- Peer graceful restart flags





rn

Type: reference:BinRN

Units: null
Encrypted: false
Access: implicit
Category: TopLevelRn
    Comments:
Identifies an object from its siblings within the context of its parent object. The distinguished name contains a sequence of relative names.



status

Type: mo:ModificationStatus
Primitive Type: scalar:Bitmask32

Units: null
Encrypted: false
Access: implicit
Category: TopLevelStatus
    Comments:
The upgrade status. This property is for internal use only.
Constants
created 2u created In a setter method: specifies that an object should be created. An error is returned if the object already exists.
In the return value of a setter method: indicates that an object has been created.
modified 4u modified In a setter method: specifies that an object should be modified
In the return value of a setter method: indicates that an object has been modified.
deleted 8u deleted In a setter method: specifies that an object should be deleted.
In the return value of a setter method: indicates that an object has been deleted.
DEFAULT 0 --- This type controls the life cycle of objects passed in the XML API.

When used in a setter method (such as configConfMo), the ModificationStatus specifies whether an object should be created, modified, deleted or removed.
In the return value of a setter method, the ModificationStatus indicates the actual operation that was performed. For example, the ModificationStatus is set to "created" if the object was created. The ModificationStatus is not set if the object was neither created, modified, deleted or removed.

When invoking a setter method, the ModificationStatus is optional:
If a setter method such as configConfMo is invoked and the ModificationStatus is not set, the system automatically determines if the object should be created or modified.






sysId

Type: address:MAC

Units: null
Encrypted: false
Naming Property -- [NAMING RULES]
Access: naming
Category: TopLevelRegular
    Comments:
Adjacency System ID



type

Type: isis:LvlT
Primitive Type: scalar:Enum8

Units: null
Encrypted: false
Naming Property -- [NAMING RULES]
Access: naming
Category: TopLevelRegular
    Comments:
Adjacency type
Constants
l1 1 Level1 L1 type
l2 2 Level2 L2 type
DEFAULT l1(1) Level1 L1 type