Class isis:LvlComp (CONCRETE)

Class ID:4276
Class Label: ISIS Level
Encrypted: false - Exportable: true - Persistent: true - Configurable: true - Subject to Quota: Disabled - Abstraction Layer: Ambiguous Placement in the Model
Write Access: [admin, fabric-protocol-l3]
Read Access: [admin, fabric-protocol-l3]
Creatable/Deletable: yes (see Container Mos for details)
Semantic Scope: Fabric
Semantic Scope Evaluation Rule: Parent
Monitoring Policy Source: Parent
Monitoring Flags : [ IsObservable: false, HasStats: false, HasFaults: false, HasHealth: false, HasEventRules: false ]

Per-level IS-IS vrf information.

Naming Rules
RN FORMAT: lvl-{type}

    [1] PREFIX=lvl- PROPERTY = type




DN FORMAT: 

[1] uni/fabric/isisDomP-{name}/lvl-{type}

                


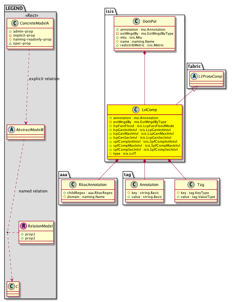
Diagram

Super Mo: fabric:L3ProtoComp,
Container Mos: isis:DomPol (deletable:yes),
Contained Mos: aaa:RbacAnnotation, tag:Annotation, tag:Tag,


Containers Hierarchies
[V] top:Root  This class represents the root element in the object hierarchy. All managed objects in the system are descendants of the Root element.
 ├
[V] fabric:Topology The root for IFC topology.
 
 ├
[V] fabric:Pod A pod.
 
 
 ├
[V] fabric:Node The root node for the APIC.
 
 
 
 ├
[V] ctx:Local The local Context.
 
 
 
 
 ├
[V] ctx:Application The context application.
 
 
 
 
 
 ├
[V] pol:Uni Represents policy definition/resolution universe.
 
 
 
 
 
 
 ├
[V] fabric:Inst A container object for fabric policies.
 
 
 
 
 
 
 
 ├
[V] isis:DomPol The domain policy is used to configure IS-IS domain specific properties.
 
 
 
 
 
 
 
 
 ├
[V] isis:LvlComp Per-level IS-IS vrf information.
[V] top:Root  This class represents the root element in the object hierarchy. All managed objects in the system are descendants of the Root element.
 ├
[V] pol:Uni Represents policy definition/resolution universe.
 
 ├
[V] fabric:Inst A container object for fabric policies.
 
 
 ├
[V] isis:DomPol The domain policy is used to configure IS-IS domain specific properties.
 
 
 
 ├
[V] isis:LvlComp Per-level IS-IS vrf information.


Contained Hierarchy
[V] isis:LvlComp Per-level IS-IS vrf information.
 ├
[V] aaa:RbacAnnotation  RbacAnnotation is used for capturing rbac properties of any apic object Objects can append rbacannotations as Object->RbacAnnotation which is then checked for domain eligibility
 ├
[V] fault:Delegate Exposes internal faults to the user. A fault delegate object can be defined on IFC (for example, for an endpoint group) and when the fault is raised (for example, under an endpoint policy on a switch), a fault delegate object is created on IFC under the specified object. A fault delegate object follows the lifecycle of the original fault instance object, being created, modified, or deleted based on the changes of the original fault.
 ├
[V] tag:Annotation 
 ├
[V] tag:Tag 


Inheritance
[V] naming:NamedObject An abstract base class for an object that contains a name.
 ├
[V] pol:Obj Represents a generic policy object.
 
 ├
[V] pol:Comp Represents a policy component. This object is part of the policy definition.
 
 
 ├
[V] fabric:ProtoComp A base class for protocol policies.
 
 
 
 ├
[V] fabric:L3ProtoComp A base class for layer 3 protocol policies.
 
 
 
 
 ├
[V] isis:LvlComp Per-level IS-IS vrf information.


Events
                isis:LvlComp:creation__isis_LvlComp
isis:LvlComp:modification__isis_LvlComp
isis:LvlComp:deletion__isis_LvlComp


Faults
                


Fsms
                


Properties Summary
Defined in: isis:LvlComp
mo:Annotation
          string:Basic
annotation  (isis:LvlComp:annotation)
           NO COMMENTS
mo:ExtMngdByType
          scalar:Bitmask32
extMngdBy  (isis:LvlComp:extMngdBy)
           NO COMMENTS
isis:LspFastFloodMode
          scalar:Enum8
lspFastFlood  (isis:LvlComp:lspFastFlood)
           The IS-IS Fast-Flooding of LSPs improves Intermediate System-to-Intermediate System (IS-IS) convergence time when new link-state packets (LSPs) are generated in the network and shortest path first (SPF) is triggered by the new LSPs.
isis:LspGenInitIntvl
          scalar:Uint32
lspGenInitIntvl  (isis:LvlComp:lspGenInitIntvl)
           The LSP generation initial wait interval. This is used in the LSP generation interval for the LSP MTU.
isis:LspGenMaxIntvl
          scalar:Uint32
lspGenMaxIntvl  (isis:LvlComp:lspGenMaxIntvl)
           The LSP generation maximum wait interval. This is used in the LSP generation interval for the LSP MTU.
isis:LspGenSecIntvl
          scalar:Uint32
lspGenSecIntvl  (isis:LvlComp:lspGenSecIntvl)
           The LSP generation second wait interval. This is used in the LSP generation interval for the LSP MTU.
isis:SpfCompInitIntvl
          scalar:Uint32
spfCompInitIntvl  (isis:LvlComp:spfCompInitIntvl)
           The SPF computation frequency initial wait interval. This is used in the SPF computations for the LSP MTU.
isis:SpfCompMaxIntvl
          scalar:Uint32
spfCompMaxIntvl  (isis:LvlComp:spfCompMaxIntvl)
           The SPF computation frequency maximum wait interval. This is used in the SPF computations for the LSP MTU.
isis:SpfCompSecIntvl
          scalar:Uint32
spfCompSecIntvl  (isis:LvlComp:spfCompSecIntvl)
           The SPF computation frequency second wait interval. This is used in the SPF computations for the LSP MTU.
isis:LvlT
          scalar:Enum8
type  (isis:LvlComp:type)
           null
Defined in: pol:Comp
naming:Descr
          string:Basic
descr  (pol:Comp:descr)
           Specifies the description of a policy component.
Defined in: pol:Obj
naming:Name
          string:Basic
name  (pol:Obj:name)
           Overrides:naming:NamedObject:name
           null
Defined in: naming:NamedObject
naming:NameAlias
          string:Basic
nameAlias  (naming:NamedObject:nameAlias)
           NO COMMENTS
Defined in: mo:Ownable
scalar:Uint16 uid  (mo:Ownable:uid)
           A unique identifier for this object.
Defined in: mo:Resolvable
mo:Owner
          scalar:Enum8
lcOwn  (mo:Resolvable:lcOwn)
           A value that indicates how this object was created. For internal use only.
Defined in: mo:TopProps
mo:ModificationChildAction
          scalar:Bitmask32
childAction  (mo:TopProps:childAction)
           Delete or ignore. For internal use only.
reference:BinRef dn  (mo:TopProps:dn)
           A tag or metadata is a non-hierarchical keyword or term assigned to the fabric module.
reference:BinRN rn  (mo:TopProps:rn)
           Identifies an object from its siblings within the context of its parent object. The distinguished name contains a sequence of relative names.
mo:ModificationStatus
          scalar:Bitmask32
status  (mo:TopProps:status)
           The upgrade status. This property is for internal use only.
Defined in: mo:Modifiable
mo:TStamp
          scalar:Date
modTs  (mo:Modifiable:modTs)
           The time when this object was last modified.
Properties Detail

annotation

Type: mo:Annotation
Primitive Type: string:Basic

Units: null
Encrypted: false
Access: admin
Category: TopLevelRegular
Property Validators:
    Range:  min: "0"  max: "128"
        Allowed Chars:
            Regex: [a-zA-Z0-9_.:-]+
    Comments:
NO COMMENTS



childAction

Type: mo:ModificationChildAction
Primitive Type: scalar:Bitmask32

Units: null
Encrypted: false
Access: implicit
Category: TopLevelChildAction
    Comments:
Delete or ignore. For internal use only.
Constants
deleteAll 16384u deleteAll NO COMMENTS
ignore 4096u ignore NO COMMENTS
deleteNonPresent 8192u deleteNonPresent NO COMMENTS
DEFAULT 0 --- This type is used to





descr

Type: naming:Descr
Primitive Type: string:Basic

Like: naming:Described:descr
Units: null
Encrypted: false
Access: admin
Category: TopLevelRegular
Property Validators:
    Range:  min: "0"  max: "128"
        Allowed Chars:
            Regex: [a-zA-Z0-9\\!#$%()*,-./:;@ _{|}~?&+]+
    Comments:
Specifies the description of a policy component.



dn

Type: reference:BinRef

Units: null
Encrypted: false
Access: implicit
Category: TopLevelDn
    Comments:
A tag or metadata is a non-hierarchical keyword or term assigned to the fabric module.



extMngdBy

Type: mo:ExtMngdByType
Primitive Type: scalar:Bitmask32

Units: null
Encrypted: false
Access: implicit
Category: TopLevelRegular
    Comments:
NO COMMENTS
Constants
undefined 0u undefined NO COMMENTS
msc 1u msc NO COMMENTS
DEFAULT undefined(0u) undefined NO COMMENTS





lcOwn

Type: mo:Owner
Primitive Type: scalar:Enum8

Units: null
Encrypted: false
Access: implicit
Category: TopLevelRegular
    Comments:
A value that indicates how this object was created. For internal use only.
Constants
local 0 Local NO COMMENTS
policy 1 Policy NO COMMENTS
replica 2 Replica NO COMMENTS
resolveOnBehalf 3 ResolvedOnBehalf NO COMMENTS
implicit 4 Implicit NO COMMENTS
DEFAULT local(0) Local NO COMMENTS





lspFastFlood

Type: isis:LspFastFloodMode
Primitive Type: scalar:Enum8

Units: null
Encrypted: false
Access: admin
Category: TopLevelRegular
Property Validators:
    Comments:
The IS-IS Fast-Flooding of LSPs improves Intermediate System-to-Intermediate System (IS-IS) convergence time when new link-state packets (LSPs) are generated in the network and shortest path first (SPF) is triggered by the new LSPs.
Constants
disabled 0 Disabled Disabled
enabled 1 Enabled Enabled
DEFAULT enabled(1) Enabled Enabled





lspGenInitIntvl

Type: isis:LspGenInitIntvl
Primitive Type: scalar:Uint32

Units: null
Encrypted: false
Access: admin
Category: TopLevelRegular
Property Validators:
    Range:  min: (long)50l  max: (long)120000l
    Comments:
The LSP generation initial wait interval. This is used in the LSP generation interval for the LSP MTU.
Constants
defaultValue 50u --- NO COMMENTS





lspGenMaxIntvl

Type: isis:LspGenMaxIntvl
Primitive Type: scalar:Uint32

Units: null
Encrypted: false
Access: admin
Category: TopLevelRegular
Property Validators:
    Range:  min: (long)50l  max: (long)120000l
    Comments:
The LSP generation maximum wait interval. This is used in the LSP generation interval for the LSP MTU.
Constants
defaultValue 8000u --- NO COMMENTS





lspGenSecIntvl

Type: isis:LspGenSecIntvl
Primitive Type: scalar:Uint32

Units: null
Encrypted: false
Access: admin
Category: TopLevelRegular
Property Validators:
    Range:  min: (long)50l  max: (long)120000l
    Comments:
The LSP generation second wait interval. This is used in the LSP generation interval for the LSP MTU.
Constants
defaultValue 50u --- NO COMMENTS





modTs

Type: mo:TStamp
Primitive Type: scalar:Date

Units: null
Encrypted: false
Access: implicit
Category: TopLevelRegular
    Comments:
The time when this object was last modified.
Constants
never 0ull never NO COMMENTS
DEFAULT never(0ull) never NO COMMENTS





name

Type: naming:Name
Primitive Type: string:Basic

Overrides:naming:NamedObject:name
Units: null Encrypted: false Access: admin Category: TopLevelRegular Property Validators: Range: min: "0" max: "64" Allowed Chars: Regex: [a-zA-Z0-9_.:-]+
    Comments:
null



nameAlias

Type: naming:NameAlias
Primitive Type: string:Basic

Units: null
Encrypted: false
Access: admin
Category: TopLevelRegular
Property Validators:
    Range:  min: "0"  max: "63"
        Allowed Chars:
            Regex: [a-zA-Z0-9_.-]+
    Comments:
NO COMMENTS



rn

Type: reference:BinRN

Units: null
Encrypted: false
Access: implicit
Category: TopLevelRn
    Comments:
Identifies an object from its siblings within the context of its parent object. The distinguished name contains a sequence of relative names.



spfCompInitIntvl

Type: isis:SpfCompInitIntvl
Primitive Type: scalar:Uint32

Units: null
Encrypted: false
Access: admin
Category: TopLevelRegular
Property Validators:
    Range:  min: (long)50l  max: (long)120000l
    Comments:
The SPF computation frequency initial wait interval. This is used in the SPF computations for the LSP MTU.
Constants
defaultValue 50u --- NO COMMENTS





spfCompMaxIntvl

Type: isis:SpfCompMaxIntvl
Primitive Type: scalar:Uint32

Units: null
Encrypted: false
Access: admin
Category: TopLevelRegular
Property Validators:
    Range:  min: (long)50l  max: (long)120000l
    Comments:
The SPF computation frequency maximum wait interval. This is used in the SPF computations for the LSP MTU.
Constants
defaultValue 8000u --- NO COMMENTS





spfCompSecIntvl

Type: isis:SpfCompSecIntvl
Primitive Type: scalar:Uint32

Units: null
Encrypted: false
Access: admin
Category: TopLevelRegular
Property Validators:
    Range:  min: (long)50l  max: (long)120000l
    Comments:
The SPF computation frequency second wait interval. This is used in the SPF computations for the LSP MTU.
Constants
defaultValue 50u --- NO COMMENTS





status

Type: mo:ModificationStatus
Primitive Type: scalar:Bitmask32

Units: null
Encrypted: false
Access: implicit
Category: TopLevelStatus
    Comments:
The upgrade status. This property is for internal use only.
Constants
created 2u created In a setter method: specifies that an object should be created. An error is returned if the object already exists.
In the return value of a setter method: indicates that an object has been created.
modified 4u modified In a setter method: specifies that an object should be modified
In the return value of a setter method: indicates that an object has been modified.
deleted 8u deleted In a setter method: specifies that an object should be deleted.
In the return value of a setter method: indicates that an object has been deleted.
DEFAULT 0 --- This type controls the life cycle of objects passed in the XML API.

When used in a setter method (such as configConfMo), the ModificationStatus specifies whether an object should be created, modified, deleted or removed.
In the return value of a setter method, the ModificationStatus indicates the actual operation that was performed. For example, the ModificationStatus is set to "created" if the object was created. The ModificationStatus is not set if the object was neither created, modified, deleted or removed.

When invoking a setter method, the ModificationStatus is optional:
If a setter method such as configConfMo is invoked and the ModificationStatus is not set, the system automatically determines if the object should be created or modified.






type

Type: isis:LvlT
Primitive Type: scalar:Enum8

Like: isis:Lvl:type
Units: null
Encrypted: false
Naming Property -- [NAMING RULES]
Access: naming
Category: TopLevelRegular
Property Validators:
    Comments:
null
Constants
l1 1 Level1 L1 type
l2 2 Level2 L2 type
DEFAULT l1(1) Level1 L1 type





uid

Type: scalar:Uint16

Units: null
Encrypted: false
Access: implicit
Category: TopLevelRegular
    Comments:
A unique identifier for this object.