Class l1:PrioFlowCtrlP (CONCRETE)

Class ID:8788
Class Label: Priority flow Control Policy
Encrypted: false - Exportable: false - Persistent: true - Configurable: false - Subject to Quota: Disabled - Abstraction Layer: Concrete Model
Write Access: [NON CONFIGURABLE]
Read Access: [access-connectivity-l1, admin]
Creatable/Deletable: yes (see Container Mos for details)
Possible Semantic Scopes: Infra, Fabric,
Semantic Scope Evaluation Rule: Parent
Monitoring Policy Source: Parent
Monitoring Flags : [ IsObservable: true, HasStats: false, HasFaults: true, HasHealth: true, HasEventRules: true ]

MO for slow-drain policy and PFC mode. This is a child policy of if.

Naming Rules
RN FORMAT: pfc

    [1] PREFIX=pfc


DN FORMAT: 

[0] topology/pod-{id}/node-{id}/sys/veth/inst/veth-{[id]}/pfc

[1] sys/veth/inst/veth-{[id]}/pfc

[2] topology/pod-{id}/node-{id}/sys/phys-{[id]}/pfc

[3] sys/phys-{[id]}/pfc

                


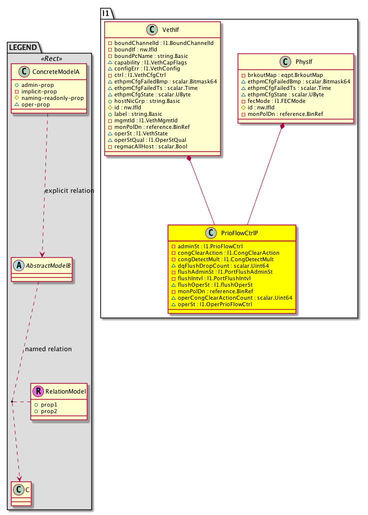
Diagram

Container Mos: l1:PhysIf (deletable:yes), l1:VethIf (deletable:yes),


Containers Hierarchies
[V] top:Root  This class represents the root element in the object hierarchy. All managed objects in the system are descendants of the Root element.
 ├
[V] fabric:Topology The root for IFC topology.
 
 ├
[V] fabric:Pod A pod.
 
 
 ├
[V] fabric:Node The root node for the APIC.
 
 
 
 ├
[V] top:System The APIC uses a policy model to combine data into a health score. Health scores can be aggregated for a variety of areas such as for the infrastructure, applications, or services. The category health score is calculated using a Lp -Norm formula. The health score penalty equals 100 minus the health score. The health score penalty represents the overall health score penalties of a set of MOs that belong to a given category and are children or direc...
 
 
 
 
 ├
[V] veth:Entity  Container for Virtual Ethernet Ports
 
 
 
 
 
 ├
[V] veth:Inst  This object represents whether the NIV feature is enabled/disabled on the node
 
 
 
 
 
 
 ├
[V] l1:VethIf  Virtual Ethernet Port Config
 
 
 
 
 
 
 
 ├
[V] l1:PrioFlowCtrlP  MO for slow-drain policy and PFC mode. This is a child policy of if.
[V] top:Root  This class represents the root element in the object hierarchy. All managed objects in the system are descendants of the Root element.
 ├
[V] top:System The APIC uses a policy model to combine data into a health score. Health scores can be aggregated for a variety of areas such as for the infrastructure, applications, or services. The category health score is calculated using a Lp -Norm formula. The health score penalty equals 100 minus the health score. The health score penalty represents the overall health score penalties of a set of MOs that belong to a given category and are children or direc...
 
 ├
[V] veth:Entity  Container for Virtual Ethernet Ports
 
 
 ├
[V] veth:Inst  This object represents whether the NIV feature is enabled/disabled on the node
 
 
 
 ├
[V] l1:VethIf  Virtual Ethernet Port Config
 
 
 
 
 ├
[V] l1:PrioFlowCtrlP  MO for slow-drain policy and PFC mode. This is a child policy of if.
[V] top:Root  This class represents the root element in the object hierarchy. All managed objects in the system are descendants of the Root element.
 ├
[V] fabric:Topology The root for IFC topology.
 
 ├
[V] fabric:Pod A pod.
 
 
 ├
[V] fabric:Node The root node for the APIC.
 
 
 
 ├
[V] top:System The APIC uses a policy model to combine data into a health score. Health scores can be aggregated for a variety of areas such as for the infrastructure, applications, or services. The category health score is calculated using a Lp -Norm formula. The health score penalty equals 100 minus the health score. The health score penalty represents the overall health score penalties of a set of MOs that belong to a given category and are children or direc...
 
 
 
 
 ├
[V] l1:PhysIf The object that represents the Layer 1 physical Ethernet interface information object.
 
 
 
 
 
 ├
[V] l1:PrioFlowCtrlP  MO for slow-drain policy and PFC mode. This is a child policy of if.
[V] top:Root  This class represents the root element in the object hierarchy. All managed objects in the system are descendants of the Root element.
 ├
[V] top:System The APIC uses a policy model to combine data into a health score. Health scores can be aggregated for a variety of areas such as for the infrastructure, applications, or services. The category health score is calculated using a Lp -Norm formula. The health score penalty equals 100 minus the health score. The health score penalty represents the overall health score penalties of a set of MOs that belong to a given category and are children or direc...
 
 ├
[V] l1:PhysIf The object that represents the Layer 1 physical Ethernet interface information object.
 
 
 ├
[V] l1:PrioFlowCtrlP  MO for slow-drain policy and PFC mode. This is a child policy of if.


Contained Hierarchy
[V] l1:PrioFlowCtrlP  MO for slow-drain policy and PFC mode. This is a child policy of if.
 ├
[V] fault:Counts An immutable object that provides the number of critical, major, minor, and warning faults raised on its parent object and its subtree.
 ├
[V] fault:Inst Contains detailed information of a fault. This object is attached as a child of the object on which the fault condition occurred. One instance object is created for each fault condition of the parent object. A fault instance object is identified by a fault code.
 
 ├
[V] aaa:RbacAnnotation  RbacAnnotation is used for capturing rbac properties of any apic object Objects can append rbacannotations as Object->RbacAnnotation which is then checked for domain eligibility
 
 ├
[V] tag:Annotation 
 
 ├
[V] tag:Tag 
 ├
[V] health:Inst A base class for a health score instance.(Switch only)


Inheritance
[V] l1:PrioFlowCtrlP  MO for slow-drain policy and PFC mode. This is a child policy of if.


Events
                l1:PrioFlowCtrlP:l1_PrioFlowCtrlP_portInfoCongested


Faults
                l1:PrioFlowCtrlP:flushIntvlExhausted


Fsms
                


Properties Summary
Defined in: l1:PrioFlowCtrlP
l1:PrioFlowCtrl
          scalar:Enum8
adminSt  (l1:PrioFlowCtrlP:adminSt)
           The administrative state of the object or policy.
l1:CongClearAction
          scalar:Enum8
congClearAction  (l1:PrioFlowCtrlP:congClearAction)
           Congestion clear action.
l1:CongDetectMult
          scalar:Uint16
congDetectMult  (l1:PrioFlowCtrlP:congDetectMult)
           Congestion Detect Multiplier. Number of pause frames to trigger congestion clear action.
scalar:Uint64 dqFlushDropCount  (l1:PrioFlowCtrlP:dqFlushDropCount)
           Number of dq flush pkts dropped
l1:PortFlushAdminSt
          scalar:Enum8
flushAdminSt  (l1:PrioFlowCtrlP:flushAdminSt)
           Slowdrain flush mode admin state. When enabled, port is flushed after slowdrain flush timeout interval
l1:PortFlushIntvl
          scalar:Uint16
flushIntvl  (l1:PrioFlowCtrlP:flushIntvl)
           Slowdrain flush timeout interval in milliseconds to trigger flush action.
l1:flushOperSt
          scalar:Enum8
flushOperSt  (l1:PrioFlowCtrlP:flushOperSt)
           Flush Threshold operational state
reference:BinRef monPolDn  (l1:PrioFlowCtrlP:monPolDn)
           The monitoring policy attached to this observable object.
scalar:Uint64 operCongClearActionCount  (l1:PrioFlowCtrlP:operCongClearActionCount)
           Number of times congestion clear action was triggered
l1:OperPrioFlowCtrl
          scalar:Enum8
operSt  (l1:PrioFlowCtrlP:operSt)
           The runtime state of the object or policy.
Defined in: mo:Resolvable
mo:Owner
          scalar:Enum8
lcOwn  (mo:Resolvable:lcOwn)
           A value that indicates how this object was created. For internal use only.
Defined in: mo:TopProps
mo:ModificationChildAction
          scalar:Bitmask32
childAction  (mo:TopProps:childAction)
           Delete or ignore. For internal use only.
reference:BinRef dn  (mo:TopProps:dn)
           A tag or metadata is a non-hierarchical keyword or term assigned to the fabric module.
reference:BinRN rn  (mo:TopProps:rn)
           Identifies an object from its siblings within the context of its parent object. The distinguished name contains a sequence of relative names.
mo:ModificationStatus
          scalar:Bitmask32
status  (mo:TopProps:status)
           The upgrade status. This property is for internal use only.
Defined in: mo:Modifiable
mo:TStamp
          scalar:Date
modTs  (mo:Modifiable:modTs)
           The time when this object was last modified.
Properties Detail

adminSt

Type: l1:PrioFlowCtrl
Primitive Type: scalar:Enum8

Units: null
Encrypted: false
Access: implicit
Category: TopLevelRegular
    Comments:
The administrative state of the object or policy.
Constants
auto 0 Auto NO COMMENTS
off 1 Off NO COMMENTS
on 2 On NO COMMENTS
DEFAULT auto(0) Auto NO COMMENTS





childAction

Type: mo:ModificationChildAction
Primitive Type: scalar:Bitmask32

Units: null
Encrypted: false
Access: implicit
Category: TopLevelChildAction
    Comments:
Delete or ignore. For internal use only.
Constants
deleteAll 16384u deleteAll NO COMMENTS
ignore 4096u ignore NO COMMENTS
deleteNonPresent 8192u deleteNonPresent NO COMMENTS
DEFAULT 0 --- This type is used to





congClearAction

Type: l1:CongClearAction
Primitive Type: scalar:Enum8

Units: null
Encrypted: false
Access: implicit
Category: TopLevelRegular
    Comments:
Congestion clear action.
Constants
off 0 Disabled NO COMMENTS
log 1 Log NO COMMENTS
err-disable 2 Err-disable NO COMMENTS
DEFAULT off(0) Disabled NO COMMENTS





congDetectMult

Type: l1:CongDetectMult
Primitive Type: scalar:Uint16

Units: null
Encrypted: false
Access: implicit
Category: TopLevelRegular
    Comments:
Congestion Detect Multiplier. Number of pause frames to trigger congestion clear action.
Constants
defaultValue 10 --- NO COMMENTS





dn

Type: reference:BinRef

Units: null
Encrypted: false
Access: implicit
Category: TopLevelDn
    Comments:
A tag or metadata is a non-hierarchical keyword or term assigned to the fabric module.



dqFlushDropCount

Type: scalar:Uint64

Units: null
Encrypted: false
Access: oper
Category: TopLevelRegular
    Comments:
Number of dq flush pkts dropped



flushAdminSt

Type: l1:PortFlushAdminSt
Primitive Type: scalar:Enum8

Units: null
Encrypted: false
Access: implicit
Category: TopLevelRegular
    Comments:
Slowdrain flush mode admin state. When enabled, port is flushed after slowdrain flush timeout interval
Constants
disabled 0 disabled NO COMMENTS
enabled 1 enabled NO COMMENTS
defaultValue false --- NO COMMENTS





flushIntvl

Type: l1:PortFlushIntvl
Primitive Type: scalar:Uint16

Units: null
Encrypted: false
Access: implicit
Category: TopLevelRegular
    Comments:
Slowdrain flush timeout interval in milliseconds to trigger flush action.
Constants
defaultValue 500 --- NO COMMENTS





flushOperSt

Type: l1:flushOperSt
Primitive Type: scalar:Enum8

Units: null
Encrypted: false
Access: oper
Category: TopLevelRegular
    Comments:
Flush Threshold operational state
Constants
flush-intvl-exhausted 1 flush-intvl-exhausted Max profile limit reached
defaultValue 0 --- NO COMMENTS





lcOwn

Type: mo:Owner
Primitive Type: scalar:Enum8

Units: null
Encrypted: false
Access: implicit
Category: TopLevelRegular
    Comments:
A value that indicates how this object was created. For internal use only.
Constants
local 0 Local NO COMMENTS
policy 1 Policy NO COMMENTS
replica 2 Replica NO COMMENTS
resolveOnBehalf 3 ResolvedOnBehalf NO COMMENTS
implicit 4 Implicit NO COMMENTS
DEFAULT local(0) Local NO COMMENTS





modTs

Type: mo:TStamp
Primitive Type: scalar:Date

Units: null
Encrypted: false
Access: implicit
Category: TopLevelRegular
    Comments:
The time when this object was last modified.
Constants
never 0ull never NO COMMENTS
DEFAULT never(0ull) never NO COMMENTS





monPolDn

Type: reference:BinRef

Units: null
Encrypted: false
Access: implicit
Category: TopLevelRegular
    Comments:
The monitoring policy attached to this observable object.



operCongClearActionCount

Type: scalar:Uint64

Units: null
Encrypted: false
Access: oper
Category: TopLevelRegular
    Comments:
Number of times congestion clear action was triggered



operSt

Type: l1:OperPrioFlowCtrl
Primitive Type: scalar:Enum8

Units: null
Encrypted: false
Access: oper
Category: TopLevelRegular
    Comments:
The runtime state of the object or policy.
Constants
off 0 off NO COMMENTS
on 1 on NO COMMENTS
DEFAULT off(0) off NO COMMENTS





rn

Type: reference:BinRN

Units: null
Encrypted: false
Access: implicit
Category: TopLevelRn
    Comments:
Identifies an object from its siblings within the context of its parent object. The distinguished name contains a sequence of relative names.



status

Type: mo:ModificationStatus
Primitive Type: scalar:Bitmask32

Units: null
Encrypted: false
Access: implicit
Category: TopLevelStatus
    Comments:
The upgrade status. This property is for internal use only.
Constants
created 2u created In a setter method: specifies that an object should be created. An error is returned if the object already exists.
In the return value of a setter method: indicates that an object has been created.
modified 4u modified In a setter method: specifies that an object should be modified
In the return value of a setter method: indicates that an object has been modified.
deleted 8u deleted In a setter method: specifies that an object should be deleted.
In the return value of a setter method: indicates that an object has been deleted.
DEFAULT 0 --- This type controls the life cycle of objects passed in the XML API.

When used in a setter method (such as configConfMo), the ModificationStatus specifies whether an object should be created, modified, deleted or removed.
In the return value of a setter method, the ModificationStatus indicates the actual operation that was performed. For example, the ModificationStatus is set to "created" if the object was created. The ModificationStatus is not set if the object was neither created, modified, deleted or removed.

When invoking a setter method, the ModificationStatus is optional:
If a setter method such as configConfMo is invoked and the ModificationStatus is not set, the system automatically determines if the object should be created or modified.