Class veth:Entity (CONCRETE)

Class ID:11901
Class Label: Container for Virtual Ethernet Ports
Encrypted: false - Exportable: false - Persistent: true - Configurable: false - Subject to Quota: Disabled - Abstraction Layer: Concrete Model
Write Access: [NON CONFIGURABLE]
Read Access: [access-connectivity-l1, access-protocol-l1, admin, fabric-protocol-l1]
Creatable/Deletable: no (see Container Mos for details)
Semantic Scope: Fabric
Semantic Scope Evaluation Rule: Parent
Monitoring Policy Source: Parent
Monitoring Flags : [ IsObservable: true, HasStats: false, HasFaults: false, HasHealth: true, HasEventRules: false ]

Container for Virtual Ethernet Ports

Naming Rules
RN FORMAT: veth

    [1] PREFIX=veth


DN FORMAT: 

[0] topology/pod-{id}/node-{id}/sys/veth

[1] sys/veth

                


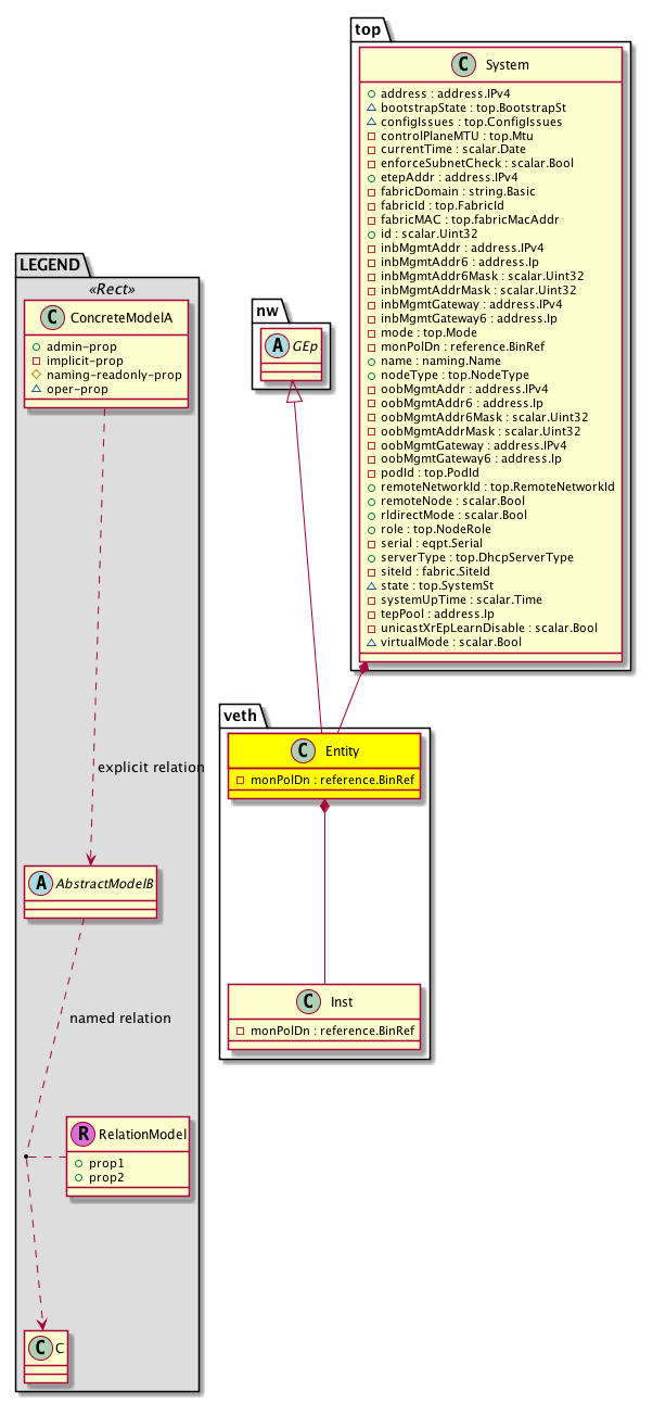
Diagram

Super Mo: nw:GEp,
Container Mos: top:System (deletable:no),
Contained Mos: veth:Inst,


Containers Hierarchies
[V] top:Root  This class represents the root element in the object hierarchy. All managed objects in the system are descendants of the Root element.
 ├
[V] fabric:Topology The root for IFC topology.
 
 ├
[V] fabric:Pod A pod.
 
 
 ├
[V] fabric:Node The root node for the APIC.
 
 
 
 ├
[V] top:System The APIC uses a policy model to combine data into a health score. Health scores can be aggregated for a variety of areas such as for the infrastructure, applications, or services. The category health score is calculated using a Lp -Norm formula. The health score penalty equals 100 minus the health score. The health score penalty represents the overall health score penalties of a set of MOs that belong to a given category and are children or direc...
 
 
 
 
 ├
[V] veth:Entity  Container for Virtual Ethernet Ports
[V] top:Root  This class represents the root element in the object hierarchy. All managed objects in the system are descendants of the Root element.
 ├
[V] top:System The APIC uses a policy model to combine data into a health score. Health scores can be aggregated for a variety of areas such as for the infrastructure, applications, or services. The category health score is calculated using a Lp -Norm formula. The health score penalty equals 100 minus the health score. The health score penalty represents the overall health score penalties of a set of MOs that belong to a given category and are children or direc...
 
 ├
[V] veth:Entity  Container for Virtual Ethernet Ports


Contained Hierarchy
[V] veth:Entity  Container for Virtual Ethernet Ports
 ├
[V] fault:Counts An immutable object that provides the number of critical, major, minor, and warning faults raised on its parent object and its subtree.
 ├
[V] health:Inst A base class for a health score instance.(Switch only)
 ├
[V] veth:Inst  This object represents whether the NIV feature is enabled/disabled on the node
 
 ├
[V] fault:Counts An immutable object that provides the number of critical, major, minor, and warning faults raised on its parent object and its subtree.
 
 ├
[V] health:Inst A base class for a health score instance.(Switch only)
 
 ├
[V] l1:VethIf  Virtual Ethernet Port Config
 
 
 ├
[V] fault:Counts An immutable object that provides the number of critical, major, minor, and warning faults raised on its parent object and its subtree.
 
 
 ├
[V] fault:Inst Contains detailed information of a fault. This object is attached as a child of the object on which the fault condition occurred. One instance object is created for each fault condition of the parent object. A fault instance object is identified by a fault code.
 
 
 
 ├
[V] aaa:RbacAnnotation  RbacAnnotation is used for capturing rbac properties of any apic object Objects can append rbacannotations as Object->RbacAnnotation which is then checked for domain eligibility
 
 
 
 ├
[V] tag:Annotation 
 
 
 
 ├
[V] tag:Tag 
 
 
 ├
[V] fv:DomDef The domain information.
 
 
 
 ├
[V] fault:Counts An immutable object that provides the number of critical, major, minor, and warning faults raised on its parent object and its subtree.
 
 
 
 ├
[V] fv:RsDomDefNs A source relation to the VxLAN namespace policy definition. This is an internal object.
 
 
 
 
 ├
[V] aaa:RbacAnnotation  RbacAnnotation is used for capturing rbac properties of any apic object Objects can append rbacannotations as Object->RbacAnnotation which is then checked for domain eligibility
 
 
 
 
 ├
[V] tag:Annotation 
 
 
 
 
 ├
[V] tag:Tag 
 
 
 
 ├
[V] fv:RsDomDefNsLocal A source relation to the VxLAN namespace policy definition. This is an internal object.
 
 
 
 
 ├
[V] aaa:RbacAnnotation  RbacAnnotation is used for capturing rbac properties of any apic object Objects can append rbacannotations as Object->RbacAnnotation which is then checked for domain eligibility
 
 
 
 
 ├
[V] fault:Counts An immutable object that provides the number of critical, major, minor, and warning faults raised on its parent object and its subtree.
 
 
 
 
 ├
[V] fault:Inst Contains detailed information of a fault. This object is attached as a child of the object on which the fault condition occurred. One instance object is created for each fault condition of the parent object. A fault instance object is identified by a fault code.
 
 
 
 
 
 ├
[V] aaa:RbacAnnotation  RbacAnnotation is used for capturing rbac properties of any apic object Objects can append rbacannotations as Object->RbacAnnotation which is then checked for domain eligibility
 
 
 
 
 
 ├
[V] tag:Annotation 
 
 
 
 
 
 ├
[V] tag:Tag 
 
 
 
 
 ├
[V] health:Inst A base class for a health score instance.(Switch only)
 
 
 
 
 ├
[V] tag:Annotation 
 
 
 
 
 ├
[V] tag:Tag 
 
 
 
 ├
[V] fv:RtToDomDef A target relation to the domain definition. This is an internal object.
 
 
 
 ├
[V] fv:RtToFvDomDef 
 
 
 
 ├
[V] health:Inst A base class for a health score instance.(Switch only)
 
 
 ├
[V] health:Inst A base class for a health score instance.(Switch only)
 
 
 ├
[V] l1:PrioFlowCtrlP  MO for slow-drain policy and PFC mode. This is a child policy of if.
 
 
 
 ├
[V] fault:Counts An immutable object that provides the number of critical, major, minor, and warning faults raised on its parent object and its subtree.
 
 
 
 ├
[V] fault:Inst Contains detailed information of a fault. This object is attached as a child of the object on which the fault condition occurred. One instance object is created for each fault condition of the parent object. A fault instance object is identified by a fault code.
 
 
 
 
 ├
[V] aaa:RbacAnnotation  RbacAnnotation is used for capturing rbac properties of any apic object Objects can append rbacannotations as Object->RbacAnnotation which is then checked for domain eligibility
 
 
 
 
 ├
[V] tag:Annotation 
 
 
 
 
 ├
[V] tag:Tag 
 
 
 
 ├
[V] health:Inst A base class for a health score instance.(Switch only)
 
 
 ├
[V] l1:RsAttEntityPCons 
 
 
 ├
[V] l1:RsCdpIfPolCons A source relation to CDP interface policy parameters. Note that this relation is an internal object.
 
 
 ├
[V] l1:RsCeMonitorPolCons 
 
 
 ├
[V] l1:RsCoppIfPolCons  Relationship with the coppIf policy consumed by this physical interface
 
 
 ├
[V] l1:RsDwdmFabIfPolCons 
 
 
 ├
[V] l1:RsDwdmIfPolCons 
 
 
 ├
[V] l1:RsFcIfPolCons  Relationship with the fcIfPol policy consumed by this physical interface
 
 
 ├
[V] l1:RsHIfPolCons A source relation to the host interface policy. Note that this relation is an internal object.
 
 
 ├
[V] l1:RsIpv4MonitorPolCons  Relationship with the Monitor policy consumed by this physical interface
 
 
 ├
[V] l1:RsIpv6MonitorPolCons 
 
 
 ├
[V] l1:RsL2IfPolCons 
 
 
 ├
[V] l1:RsL2PortAuthCons  Relationship with the Port Authentication policy consumed by this physical interface
 
 
 ├
[V] l1:RsL2PortSecurityCons  Relationship with the Port Security policy consumed by this physical interface
 
 
 ├
[V] l1:RsL3IfPolCons  Relationship with the L3 interface policy consumed by this physical interface
 
 
 ├
[V] l1:RsLacpIfPolCons A source relation to the port-Level LACP member policy. Note that this relation is an internal object.
 
 
 ├
[V] l1:RsLldpIfPolCons A source relation to the LLDP policy parameters for the interface. Note that this relation is an internal object.
 
 
 ├
[V] l1:RsMacsecFabPolCons 
 
 
 ├
[V] l1:RsMacsecPolCons  Relationship with the cdp/lacp/lldp if policy consumed by this physical interface
 
 
 ├
[V] l1:RsMcpIfPolCons 
 
 
 ├
[V] l1:RsMonPolIfPolCons A source relation to the base monitoring policy model. Note that this relation is an internal object.
 
 
 ├
[V] l1:RsPoeIfPolCons  Relationship with the poe policy consumed by this physical interface
 
 
 ├
[V] l1:RsQosEgressDppIfPolCons  Relationship with the qosDppPol consumed by the physical interface in Egress
 
 
 ├
[V] l1:RsQosIngressDppIfPolCons  Relationship with the qosDppPol consumed by the physical interface in Ingress
 
 
 ├
[V] l1:RsQosPfcIfPolCons  Relationship with the qosPfcPol policy consumed by this physical interface
 
 
 ├
[V] l1:RsQosSdIfPolCons  Relationship with the SdIfPol policy consumed by this physical interface
 
 
 ├
[V] l1:RsStormctrlIfPolCons 
 
 
 ├
[V] l1:RsStpIfPolCons A source relation to the Spanning-Tree Protocol (STP) policy. Note that this relation is an internal object.
 
 
 ├
[V] l1:RtBrConf A target relation to an abstraction of Ethernet interface properties that are common between Ethernet physical and aggregated interfaces. Note that this relation is an internal object.
 
 
 ├
[V] l1:RtEncPhysRtdConf A target relation to an abstraction of Ethernet interface properties that are common between Ethernet physical and aggregated interfaces. Note that this relation is an internal object.
 
 
 
 ├
[V] fault:Counts An immutable object that provides the number of critical, major, minor, and warning faults raised on its parent object and its subtree.
 
 
 
 ├
[V] fault:Inst Contains detailed information of a fault. This object is attached as a child of the object on which the fault condition occurred. One instance object is created for each fault condition of the parent object. A fault instance object is identified by a fault code.
 
 
 
 
 ├
[V] aaa:RbacAnnotation  RbacAnnotation is used for capturing rbac properties of any apic object Objects can append rbacannotations as Object->RbacAnnotation which is then checked for domain eligibility
 
 
 
 
 ├
[V] tag:Annotation 
 
 
 
 
 ├
[V] tag:Tag 
 
 
 
 ├
[V] health:Inst A base class for a health score instance.(Switch only)
 
 
 ├
[V] l1:RtEthIf A target relation to an abstraction of Ethernet interface properties that are common between Ethernet physical and aggregated interfaces. Note that this relation is an internal object.
 
 
 ├
[V] l1:RtExtConf A target relation to an abstraction of Ethernet interface properties that are common between Ethernet physical and aggregated interfaces. Note that this relation is an internal object.
 
 
 ├
[V] l1:RtLabelEpToAllowedEthIf  Associations to the allowed interfaces for the label
 
 
 ├
[V] l1:RtLabelEpToConsumerEthIf  Associations to the interfaces consuming the label
 
 
 ├
[V] l1:RtLsNodeToIf A target relation to an abstraction of Ethernet interface properties that are common between Ethernet physical and aggregated interfaces. Note that this relation is an internal object.
 
 
 ├
[V] l1:RtNodePortAtt A target relation to an abstraction of Ethernet interface properties that are common between Ethernet physical and aggregated interfaces. Note that this relation is an internal object.
 
 
 ├
[V] l1:RtPhysRtdConf A target relation to an abstraction of Ethernet interface properties that are common between Ethernet physical and aggregated interfaces. Note that this relation is an internal object.
 
 
 ├
[V] l1:RtSpanSrcToL1IfAtt A target relation to an abstraction for a layer-1 interface in the system. The properties apply to all types of interfaces. Note that this relation is an internal object.
 
 
 ├
[V] l1:RtToObservedEthIf 
 
 
 ├
[V] nw:RtPathToIf A target relation to the interface information.


Inheritance
[V] nw:Item Ignore.
 ├
[V] nw:Conn A connection abstraction.
 
 ├
[V] nw:GEp A group endpoint abstraction.
 
 
 ├
[V] veth:Entity  Container for Virtual Ethernet Ports


Events
                


Faults
                


Fsms
                


Properties Summary
Defined in: veth:Entity
reference:BinRef monPolDn  (veth:Entity:monPolDn)
           The monitoring policy attached to this observable object.
Defined in: nw:Conn
naming:Name
          string:Basic
name  (nw:Conn:name)
           The name of the object.
Defined in: mo:Resolvable
mo:Owner
          scalar:Enum8
lcOwn  (mo:Resolvable:lcOwn)
           A value that indicates how this object was created. For internal use only.
Defined in: mo:TopProps
mo:ModificationChildAction
          scalar:Bitmask32
childAction  (mo:TopProps:childAction)
           Delete or ignore. For internal use only.
reference:BinRef dn  (mo:TopProps:dn)
           A tag or metadata is a non-hierarchical keyword or term assigned to the fabric module.
reference:BinRN rn  (mo:TopProps:rn)
           Identifies an object from its siblings within the context of its parent object. The distinguished name contains a sequence of relative names.
mo:ModificationStatus
          scalar:Bitmask32
status  (mo:TopProps:status)
           The upgrade status. This property is for internal use only.
Defined in: mo:Modifiable
mo:TStamp
          scalar:Date
modTs  (mo:Modifiable:modTs)
           The time when this object was last modified.
Properties Detail

childAction

Type: mo:ModificationChildAction
Primitive Type: scalar:Bitmask32

Units: null
Encrypted: false
Access: implicit
Category: TopLevelChildAction
    Comments:
Delete or ignore. For internal use only.
Constants
deleteAll 16384u deleteAll NO COMMENTS
ignore 4096u ignore NO COMMENTS
deleteNonPresent 8192u deleteNonPresent NO COMMENTS
DEFAULT 0 --- This type is used to





dn

Type: reference:BinRef

Units: null
Encrypted: false
Access: implicit
Category: TopLevelDn
    Comments:
A tag or metadata is a non-hierarchical keyword or term assigned to the fabric module.



lcOwn

Type: mo:Owner
Primitive Type: scalar:Enum8

Units: null
Encrypted: false
Access: implicit
Category: TopLevelRegular
    Comments:
A value that indicates how this object was created. For internal use only.
Constants
local 0 Local NO COMMENTS
policy 1 Policy NO COMMENTS
replica 2 Replica NO COMMENTS
resolveOnBehalf 3 ResolvedOnBehalf NO COMMENTS
implicit 4 Implicit NO COMMENTS
DEFAULT local(0) Local NO COMMENTS





modTs

Type: mo:TStamp
Primitive Type: scalar:Date

Units: null
Encrypted: false
Access: implicit
Category: TopLevelRegular
    Comments:
The time when this object was last modified.
Constants
never 0ull never NO COMMENTS
DEFAULT never(0ull) never NO COMMENTS





monPolDn

Type: reference:BinRef

Units: null
Encrypted: false
Access: implicit
Category: TopLevelRegular
    Comments:
The monitoring policy attached to this observable object.



name

Type: naming:Name
Primitive Type: string:Basic

Units: null
Encrypted: false
Access: admin
Category: TopLevelRegular
    Comments:
The name of the object.



rn

Type: reference:BinRN

Units: null
Encrypted: false
Access: implicit
Category: TopLevelRn
    Comments:
Identifies an object from its siblings within the context of its parent object. The distinguished name contains a sequence of relative names.



status

Type: mo:ModificationStatus
Primitive Type: scalar:Bitmask32

Units: null
Encrypted: false
Access: implicit
Category: TopLevelStatus
    Comments:
The upgrade status. This property is for internal use only.
Constants
created 2u created In a setter method: specifies that an object should be created. An error is returned if the object already exists.
In the return value of a setter method: indicates that an object has been created.
modified 4u modified In a setter method: specifies that an object should be modified
In the return value of a setter method: indicates that an object has been modified.
deleted 8u deleted In a setter method: specifies that an object should be deleted.
In the return value of a setter method: indicates that an object has been deleted.
DEFAULT 0 --- This type controls the life cycle of objects passed in the XML API.

When used in a setter method (such as configConfMo), the ModificationStatus specifies whether an object should be created, modified, deleted or removed.
In the return value of a setter method, the ModificationStatus indicates the actual operation that was performed. For example, the ModificationStatus is set to "created" if the object was created. The ModificationStatus is not set if the object was neither created, modified, deleted or removed.

When invoking a setter method, the ModificationStatus is optional:
If a setter method such as configConfMo is invoked and the ModificationStatus is not set, the system automatically determines if the object should be created or modified.