Class l2:VfcIf (CONCRETE)

Class ID:8460
Class Label: Virtual Fibre Channel Interface
Encrypted: false - Exportable: false - Persistent: true - Configurable: false - Subject to Quota: Disabled - Abstraction Layer: Concrete Model
Write Access: [NON CONFIGURABLE]
Read Access: [admin]
Creatable/Deletable: no (see Container Mos for details)
Semantic Scope: Fabric
Semantic Scope Evaluation Rule: Parent
Monitoring Policy Source: Parent
Monitoring Flags : [ IsObservable: true, HasStats: true, HasFaults: true, HasHealth: true, HasEventRules: true ]

An fiber channel interface properties

Naming Rules
RN FORMAT: vfc-{[id]}

    [1] PREFIX=vfc- PROPERTY = id




DN FORMAT: 

[0] topology/pod-{id}/node-{id}/sys/fc/vfc-{[id]}

[1] sys/fc/vfc-{[id]}

                


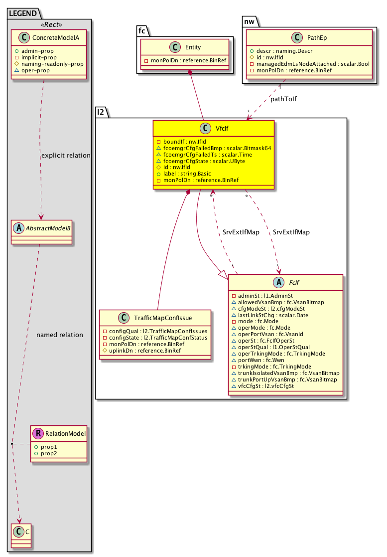
Diagram

Super Mo: l2:FcIf,
Container Mos: fc:Entity (deletable:no),
Contained Mos: l2:TrafficMapConfIssue,
Relations From: nw:PathEp,
Relations: l2:RsSrvExtIfMap, l2:RtSrvExtIfMap, nw:RtPathToIf,


Containers Hierarchies
[V] top:Root  This class represents the root element in the object hierarchy. All managed objects in the system are descendants of the Root element.
 ├
[V] fabric:Topology The root for IFC topology.
 
 ├
[V] fabric:Pod A pod.
 
 
 ├
[V] fabric:Node The root node for the APIC.
 
 
 
 ├
[V] top:System The APIC uses a policy model to combine data into a health score. Health scores can be aggregated for a variety of areas such as for the infrastructure, applications, or services. The category health score is calculated using a Lp -Norm formula. The health score penalty equals 100 minus the health score. The health score penalty represents the overall health score penalties of a set of MOs that belong to a given category and are children or direc...
 
 
 
 
 ├
[V] fc:Entity  Holds Storage information
 
 
 
 
 
 ├
[V] l2:VfcIf  An fiber channel interface properties
[V] top:Root  This class represents the root element in the object hierarchy. All managed objects in the system are descendants of the Root element.
 ├
[V] top:System The APIC uses a policy model to combine data into a health score. Health scores can be aggregated for a variety of areas such as for the infrastructure, applications, or services. The category health score is calculated using a Lp -Norm formula. The health score penalty equals 100 minus the health score. The health score penalty represents the overall health score penalties of a set of MOs that belong to a given category and are children or direc...
 
 ├
[V] fc:Entity  Holds Storage information
 
 
 ├
[V] l2:VfcIf  An fiber channel interface properties


Contained Hierarchy
[V] l2:VfcIf  An fiber channel interface properties
 ├
[V] fault:Counts An immutable object that provides the number of critical, major, minor, and warning faults raised on its parent object and its subtree.
 ├
[V] fault:Inst Contains detailed information of a fault. This object is attached as a child of the object on which the fault condition occurred. One instance object is created for each fault condition of the parent object. A fault instance object is identified by a fault code.
 
 ├
[V] aaa:RbacAnnotation  RbacAnnotation is used for capturing rbac properties of any apic object Objects can append rbacannotations as Object->RbacAnnotation which is then checked for domain eligibility
 
 ├
[V] tag:Annotation 
 
 ├
[V] tag:Tag 
 ├
[V] health:Inst A base class for a health score instance.(Switch only)
 ├
[V] l2:RsSrvExtIfMap 
 
 ├
[V] fault:Counts An immutable object that provides the number of critical, major, minor, and warning faults raised on its parent object and its subtree.
 
 ├
[V] fault:Inst Contains detailed information of a fault. This object is attached as a child of the object on which the fault condition occurred. One instance object is created for each fault condition of the parent object. A fault instance object is identified by a fault code.
 
 
 ├
[V] aaa:RbacAnnotation  RbacAnnotation is used for capturing rbac properties of any apic object Objects can append rbacannotations as Object->RbacAnnotation which is then checked for domain eligibility
 
 
 ├
[V] tag:Annotation 
 
 
 ├
[V] tag:Tag 
 
 ├
[V] health:Inst A base class for a health score instance.(Switch only)
 ├
[V] l2:RtSrvExtIfMap 
 ├
[V] l2:TrafficMapConfIssue  Traffic map Config Issue
 
 ├
[V] fault:Counts An immutable object that provides the number of critical, major, minor, and warning faults raised on its parent object and its subtree.
 
 ├
[V] fault:Inst Contains detailed information of a fault. This object is attached as a child of the object on which the fault condition occurred. One instance object is created for each fault condition of the parent object. A fault instance object is identified by a fault code.
 
 
 ├
[V] aaa:RbacAnnotation  RbacAnnotation is used for capturing rbac properties of any apic object Objects can append rbacannotations as Object->RbacAnnotation which is then checked for domain eligibility
 
 
 ├
[V] tag:Annotation 
 
 
 ├
[V] tag:Tag 
 
 ├
[V] health:Inst A base class for a health score instance.(Switch only)
 ├
[V] nw:RtPathToIf A target relation to the interface information.


Inheritance
[V] nw:Item Ignore.
 ├
[V] nw:Conn A connection abstraction.
 
 ├
[V] nw:Ep A static endpoint.
 
 
 ├
[V] nw:ConnEp A connection endpoint abstraction.
 
 
 
 ├
[V] nw:If The interface information.
 
 
 
 
 ├
[V] nw:LogicalIf A logical interface abstraction.
 
 
 
 
 
 ├
[V] l2:FcIf  Abstraction for a fiber channel interface in the system. The properties apply to all types of fiber channel interfaces
 
 
 
 
 
 
 ├
[V] l2:VfcIf  An fiber channel interface properties


Stat Counters
scalar:Double GAUGE: eqpt:EgrAggrBytes:dropRate(bytes-per-second)
           Egress Aggregated Drop Bytes rate
          Comments: NO COMMENTS
scalar:Uint64 COUNTER: eqpt:EgrAggrBytes:drop(bytes)
           Egress Aggregated Drop Bytes
          Comments: Egress aggregated drop bytes
scalar:Double GAUGE: eqpt:EgrAggrBytes:forwardRate(bytes-per-second)
           Egress Aggregated Forward Bytes rate
          Comments: NO COMMENTS
scalar:Uint64 COUNTER: eqpt:EgrAggrBytes:forward(bytes)
           Egress Aggregated Forward Bytes
          Comments: Egress aggregated forward bytes
scalar:Uint64 COUNTER: eqpt:EgrAggrPkts:drop(packets)
           Egress Aggregated Drop Packets
          Comments: Egress aggregated drop packets
scalar:Uint64 COUNTER: eqpt:EgrAggrPkts:forward(packets)
           Egress Aggregated Forward Packets
          Comments: Egress aggregated forward packets
scalar:Double GAUGE: eqpt:IngrAggrBytes:dropRate(bytes-per-second)
           Ingress Aggregated Drop Bytes rate
          Comments: NO COMMENTS
scalar:Uint64 COUNTER: eqpt:IngrAggrBytes:drop(bytes)
           Ingress Aggregated Drop Bytes
          Comments: Ingress aggregated drop bytes
scalar:Double GAUGE: eqpt:IngrAggrBytes:forwardRate(bytes-per-second)
           Ingress Aggregated Forward Bytes rate
          Comments: NO COMMENTS
scalar:Uint64 COUNTER: eqpt:IngrAggrBytes:forward(bytes)
           Ingress Aggregated Forward Bytes
          Comments: Ingress aggregated forward bytes
scalar:Uint64 COUNTER: eqpt:IngrAggrPkts:drop(packets)
           Ingress Aggregated Drop Packets
          Comments: Ingress aggregated drop packets
scalar:Uint64 COUNTER: eqpt:IngrAggrPkts:forward(packets)
           Ingress Aggregated Forward Packets
          Comments: Ingress aggregated forward packets


Stats
[V] l2:VfcIf  An fiber channel interface properties
 ├
[V] eqpt:EgrAggrBytes15min Egress aggregated byte counters. A class that represents the most current statistics for Egress Aggregated Bytes in a 15 minute sampling interval. This class updates every 5 minutes.
 ├
[V] eqpt:EgrAggrBytes1d Egress aggregated byte counters. A class that represents the most current statistics for Egress Aggregated Bytes in a 1 day sampling interval. This class updates every hour.
 ├
[V] eqpt:EgrAggrBytes1h Egress aggregated byte counters. A class that represents the most current statistics for Egress Aggregated Bytes in a 1 hour sampling interval. This class updates every 15 minutes.
 ├
[V] eqpt:EgrAggrBytes1mo Egress aggregated byte counters. A class that represents the most current statistics for Egress Aggregated Bytes in a 1 month sampling interval. This class updates every day.
 ├
[V] eqpt:EgrAggrBytes1qtr Egress aggregated byte counters. A class that represents the most current statistics for Egress Aggregated Bytes in a 1 quarter sampling interval. This class updates every day.
 ├
[V] eqpt:EgrAggrBytes1w Egress aggregated byte counters. A class that represents the most current statistics for Egress Aggregated Bytes in a 1 week sampling interval. This class updates every day.
 ├
[V] eqpt:EgrAggrBytes1year Egress aggregated byte counters. A class that represents the most current statistics for Egress Aggregated Bytes in a 1 year sampling interval. This class updates every day.
 ├
[V] eqpt:EgrAggrBytes5min Egress aggregated byte counters. A class that represents the most current statistics for Egress Aggregated Bytes in a 5 minute sampling interval. This class updates every 10 seconds.
 ├
[V] eqpt:EgrAggrBytesHist15min Egress aggregated byte counters. A class that represents historical statistics for Egress Aggregated Bytes in a 15 minute sampling interval. This class updates every 5 minutes.
 ├
[V] eqpt:EgrAggrBytesHist1d Egress aggregated byte counters. A class that represents historical statistics for Egress Aggregated Bytes in a 1 day sampling interval. This class updates every hour.
 ├
[V] eqpt:EgrAggrBytesHist1h Egress aggregated byte counters. A class that represents historical statistics for Egress Aggregated Bytes in a 1 hour sampling interval. This class updates every 15 minutes.
 ├
[V] eqpt:EgrAggrBytesHist1mo Egress aggregated byte counters. A class that represents historical statistics for Egress Aggregated Bytes in a 1 month sampling interval. This class updates every day.
 ├
[V] eqpt:EgrAggrBytesHist1qtr Egress aggregated byte counters. A class that represents historical statistics for Egress Aggregated Bytes in a 1 quarter sampling interval. This class updates every day.
 ├
[V] eqpt:EgrAggrBytesHist1w Egress aggregated byte counters. A class that represents historical statistics for Egress Aggregated Bytes in a 1 week sampling interval. This class updates every day.
 ├
[V] eqpt:EgrAggrBytesHist1year Egress aggregated byte counters. A class that represents historical statistics for Egress Aggregated Bytes in a 1 year sampling interval. This class updates every day.
 ├
[V] eqpt:EgrAggrBytesHist5min Egress aggregated byte counters. A class that represents historical statistics for Egress Aggregated Bytes in a 5 minute sampling interval. This class updates every 10 seconds.
 ├
[V] eqpt:EgrAggrPkts15min Egress aggregated packet counters. A class that represents the most current statistics for Egress Aggregated Packets in a 15 minute sampling interval. This class updates every 5 minutes.
 ├
[V] eqpt:EgrAggrPkts1d Egress aggregated packet counters. A class that represents the most current statistics for Egress Aggregated Packets in a 1 day sampling interval. This class updates every hour.
 ├
[V] eqpt:EgrAggrPkts1h Egress aggregated packet counters. A class that represents the most current statistics for Egress Aggregated Packets in a 1 hour sampling interval. This class updates every 15 minutes.
 ├
[V] eqpt:EgrAggrPkts1mo Egress aggregated packet counters. A class that represents the most current statistics for Egress Aggregated Packets in a 1 month sampling interval. This class updates every day.
 ├
[V] eqpt:EgrAggrPkts1qtr Egress aggregated packet counters. A class that represents the most current statistics for Egress Aggregated Packets in a 1 quarter sampling interval. This class updates every day.
 ├
[V] eqpt:EgrAggrPkts1w Egress aggregated packet counters. A class that represents the most current statistics for Egress Aggregated Packets in a 1 week sampling interval. This class updates every day.
 ├
[V] eqpt:EgrAggrPkts1year Egress aggregated packet counters. A class that represents the most current statistics for Egress Aggregated Packets in a 1 year sampling interval. This class updates every day.
 ├
[V] eqpt:EgrAggrPkts5min Egress aggregated packet counters. A class that represents the most current statistics for Egress Aggregated Packets in a 5 minute sampling interval. This class updates every 10 seconds.
 ├
[V] eqpt:EgrAggrPktsHist15min Egress aggregated packet counters. A class that represents historical statistics for Egress Aggregated Packets in a 15 minute sampling interval. This class updates every 5 minutes.
 ├
[V] eqpt:EgrAggrPktsHist1d Egress aggregated packet counters. A class that represents historical statistics for Egress Aggregated Packets in a 1 day sampling interval. This class updates every hour.
 ├
[V] eqpt:EgrAggrPktsHist1h Egress aggregated packet counters. A class that represents historical statistics for Egress Aggregated Packets in a 1 hour sampling interval. This class updates every 15 minutes.
 ├
[V] eqpt:EgrAggrPktsHist1mo Egress aggregated packet counters. A class that represents historical statistics for Egress Aggregated Packets in a 1 month sampling interval. This class updates every day.
 ├
[V] eqpt:EgrAggrPktsHist1qtr Egress aggregated packet counters. A class that represents historical statistics for Egress Aggregated Packets in a 1 quarter sampling interval. This class updates every day.
 ├
[V] eqpt:EgrAggrPktsHist1w Egress aggregated packet counters. A class that represents historical statistics for Egress Aggregated Packets in a 1 week sampling interval. This class updates every day.
 ├
[V] eqpt:EgrAggrPktsHist1year Egress aggregated packet counters. A class that represents historical statistics for Egress Aggregated Packets in a 1 year sampling interval. This class updates every day.
 ├
[V] eqpt:EgrAggrPktsHist5min Egress aggregated packet counters. A class that represents historical statistics for Egress Aggregated Packets in a 5 minute sampling interval. This class updates every 10 seconds.
 ├
[V] eqpt:IngrAggrBytes15min Ingress aggregated byte counters. A class that represents the most current statistics for Ingress Aggregated Bytes in a 15 minute sampling interval. This class updates every 5 minutes.
 ├
[V] eqpt:IngrAggrBytes1d Ingress aggregated byte counters. A class that represents the most current statistics for Ingress Aggregated Bytes in a 1 day sampling interval. This class updates every hour.
 ├
[V] eqpt:IngrAggrBytes1h Ingress aggregated byte counters. A class that represents the most current statistics for Ingress Aggregated Bytes in a 1 hour sampling interval. This class updates every 15 minutes.
 ├
[V] eqpt:IngrAggrBytes1mo Ingress aggregated byte counters. A class that represents the most current statistics for Ingress Aggregated Bytes in a 1 month sampling interval. This class updates every day.
 ├
[V] eqpt:IngrAggrBytes1qtr Ingress aggregated byte counters. A class that represents the most current statistics for Ingress Aggregated Bytes in a 1 quarter sampling interval. This class updates every day.
 ├
[V] eqpt:IngrAggrBytes1w Ingress aggregated byte counters. A class that represents the most current statistics for Ingress Aggregated Bytes in a 1 week sampling interval. This class updates every day.
 ├
[V] eqpt:IngrAggrBytes1year Ingress aggregated byte counters. A class that represents the most current statistics for Ingress Aggregated Bytes in a 1 year sampling interval. This class updates every day.
 ├
[V] eqpt:IngrAggrBytes5min Ingress aggregated byte counters. A class that represents the most current statistics for Ingress Aggregated Bytes in a 5 minute sampling interval. This class updates every 10 seconds.
 ├
[V] eqpt:IngrAggrBytesHist15min Ingress aggregated byte counters. A class that represents historical statistics for Ingress Aggregated Bytes in a 15 minute sampling interval. This class updates every 5 minutes.
 ├
[V] eqpt:IngrAggrBytesHist1d Ingress aggregated byte counters. A class that represents historical statistics for Ingress Aggregated Bytes in a 1 day sampling interval. This class updates every hour.
 ├
[V] eqpt:IngrAggrBytesHist1h Ingress aggregated byte counters. A class that represents historical statistics for Ingress Aggregated Bytes in a 1 hour sampling interval. This class updates every 15 minutes.
 ├
[V] eqpt:IngrAggrBytesHist1mo Ingress aggregated byte counters. A class that represents historical statistics for Ingress Aggregated Bytes in a 1 month sampling interval. This class updates every day.
 ├
[V] eqpt:IngrAggrBytesHist1qtr Ingress aggregated byte counters. A class that represents historical statistics for Ingress Aggregated Bytes in a 1 quarter sampling interval. This class updates every day.
 ├
[V] eqpt:IngrAggrBytesHist1w Ingress aggregated byte counters. A class that represents historical statistics for Ingress Aggregated Bytes in a 1 week sampling interval. This class updates every day.
 ├
[V] eqpt:IngrAggrBytesHist1year Ingress aggregated byte counters. A class that represents historical statistics for Ingress Aggregated Bytes in a 1 year sampling interval. This class updates every day.
 ├
[V] eqpt:IngrAggrBytesHist5min Ingress aggregated byte counters. A class that represents historical statistics for Ingress Aggregated Bytes in a 5 minute sampling interval. This class updates every 10 seconds.
 ├
[V] eqpt:IngrAggrPkts15min Ingress aggregated packet counters. A class that represents the most current statistics for Ingress Aggregated Packets in a 15 minute sampling interval. This class updates every 5 minutes.
 ├
[V] eqpt:IngrAggrPkts1d Ingress aggregated packet counters. A class that represents the most current statistics for Ingress Aggregated Packets in a 1 day sampling interval. This class updates every hour.
 ├
[V] eqpt:IngrAggrPkts1h Ingress aggregated packet counters. A class that represents the most current statistics for Ingress Aggregated Packets in a 1 hour sampling interval. This class updates every 15 minutes.
 ├
[V] eqpt:IngrAggrPkts1mo Ingress aggregated packet counters. A class that represents the most current statistics for Ingress Aggregated Packets in a 1 month sampling interval. This class updates every day.
 ├
[V] eqpt:IngrAggrPkts1qtr Ingress aggregated packet counters. A class that represents the most current statistics for Ingress Aggregated Packets in a 1 quarter sampling interval. This class updates every day.
 ├
[V] eqpt:IngrAggrPkts1w Ingress aggregated packet counters. A class that represents the most current statistics for Ingress Aggregated Packets in a 1 week sampling interval. This class updates every day.
 ├
[V] eqpt:IngrAggrPkts1year Ingress aggregated packet counters. A class that represents the most current statistics for Ingress Aggregated Packets in a 1 year sampling interval. This class updates every day.
 ├
[V] eqpt:IngrAggrPkts5min Ingress aggregated packet counters. A class that represents the most current statistics for Ingress Aggregated Packets in a 5 minute sampling interval. This class updates every 10 seconds.
 ├
[V] eqpt:IngrAggrPktsHist15min Ingress aggregated packet counters. A class that represents historical statistics for Ingress Aggregated Packets in a 15 minute sampling interval. This class updates every 5 minutes.
 ├
[V] eqpt:IngrAggrPktsHist1d Ingress aggregated packet counters. A class that represents historical statistics for Ingress Aggregated Packets in a 1 day sampling interval. This class updates every hour.
 ├
[V] eqpt:IngrAggrPktsHist1h Ingress aggregated packet counters. A class that represents historical statistics for Ingress Aggregated Packets in a 1 hour sampling interval. This class updates every 15 minutes.
 ├
[V] eqpt:IngrAggrPktsHist1mo Ingress aggregated packet counters. A class that represents historical statistics for Ingress Aggregated Packets in a 1 month sampling interval. This class updates every day.
 ├
[V] eqpt:IngrAggrPktsHist1qtr Ingress aggregated packet counters. A class that represents historical statistics for Ingress Aggregated Packets in a 1 quarter sampling interval. This class updates every day.
 ├
[V] eqpt:IngrAggrPktsHist1w Ingress aggregated packet counters. A class that represents historical statistics for Ingress Aggregated Packets in a 1 week sampling interval. This class updates every day.
 ├
[V] eqpt:IngrAggrPktsHist1year Ingress aggregated packet counters. A class that represents historical statistics for Ingress Aggregated Packets in a 1 year sampling interval. This class updates every day.
 ├
[V] eqpt:IngrAggrPktsHist5min Ingress aggregated packet counters. A class that represents historical statistics for Ingress Aggregated Packets in a 5 minute sampling interval. This class updates every 10 seconds.


Events
                l2:VfcIf:l2_VfcIf_portup
l2:VfcIf:l2_VfcIf_portInfoDown


Faults
                l2:VfcIf:cfgModeSt
l2:VfcIf:fcoemgrCfgCtrl
l2:VfcIf:portDownVfc
l2:VfcIf:portVsanDownVfc
l2:VfcIf:vfcCfgSt
l2:VfcIf:vfcCfgStFailed
l2:VfcIf:vfcCfgStFailure


Fsms
                


Properties Summary
Defined in: l2:VfcIf
nw:IfId
          base:IfIndex
boundIf  (l2:VfcIf:boundIf)
           Parent/Bound Ethernet Ifindex
scalar:Bitmask64 fcoemgrCfgFailedBmp  (l2:VfcIf:fcoemgrCfgFailedBmp)
           NO COMMENTS
scalar:Time fcoemgrCfgFailedTs  (l2:VfcIf:fcoemgrCfgFailedTs)
           NO COMMENTS
scalar:UByte fcoemgrCfgState  (l2:VfcIf:fcoemgrCfgState)
           NO COMMENTS
nw:IfId
          base:IfIndex
id  (l2:VfcIf:id)
           Overrides:nw:If:id
           An object identifier.
string:Basic label  (l2:VfcIf:label)
           NO COMMENTS
reference:BinRef monPolDn  (l2:VfcIf:monPolDn)
           The monitoring policy attached to this observable object.
Defined in: l2:FcIf
l1:AdminSt
          scalar:Enum8
adminSt  (l2:FcIf:adminSt)
           The administrative state of the object or policy.
fc:VsanBitmap
          base:BitArray4096
allowedVsanBmp  (l2:FcIf:allowedVsanBmp)
           Allowed-vsan-bitmap used to track vsans that are configured on the interface
l2:cfgModeSt
          scalar:Enum8
cfgModeSt  (l2:FcIf:cfgModeSt)
           NO COMMENTS
scalar:Date lastLinkStChg  (l2:FcIf:lastLinkStChg)
           The last link-state change.
fc:Mode
          scalar:Bitmask32
mode  (l2:FcIf:mode)
           The BGP Domain mode.
fc:Mode
          scalar:Bitmask32
operMode  (l2:FcIf:operMode)
           The operational port mode.
fc:VsanId
          scalar:Uint32
operPortVsan  (l2:FcIf:operPortVsan)
           Operational port vsan
fc:FcIfOperSt
          scalar:Bitmask8
operSt  (l2:FcIf:operSt)
           The runtime state of the object or policy.
l1:OperStQual
          scalar:Enum32
operStQual  (l2:FcIf:operStQual)
           The chassis operational status qualifier.
fc:TrkingMode
          scalar:Enum8
operTrkingMode  (l2:FcIf:operTrkingMode)
           Operational Trunking mode
fc:Wwn
          address:WWN
portWwn  (l2:FcIf:portWwn)
           wwn of VFC
fc:TrkingMode
          scalar:Enum8
trkingMode  (l2:FcIf:trkingMode)
           Administrative Trunking mode
fc:VsanBitmap
          base:BitArray4096
trunkIsolatedVsanBmp  (l2:FcIf:trunkIsolatedVsanBmp)
           Isolated-vsan-bitmap used to track vsans that are isolated on the interface
fc:VsanBitmap
          base:BitArray4096
trunkPortUpVsanBmp  (l2:FcIf:trunkPortUpVsanBmp)
           Up-vsan-bitmap used to track vsans that are up on the interface
l2:vfcCfgSt
          scalar:Enum8
vfcCfgSt  (l2:FcIf:vfcCfgSt)
           NO COMMENTS
Defined in: nw:If
naming:Descr
          string:Basic
descr  (nw:If:descr)
          
Defined in: nw:Ep
naming:Name
          string:Basic
name  (nw:Ep:name)
           Overrides:nw:Conn:name
           The name of the object.
Defined in: mo:Resolvable
mo:Owner
          scalar:Enum8
lcOwn  (mo:Resolvable:lcOwn)
           A value that indicates how this object was created. For internal use only.
Defined in: mo:TopProps
mo:ModificationChildAction
          scalar:Bitmask32
childAction  (mo:TopProps:childAction)
           Delete or ignore. For internal use only.
reference:BinRef dn  (mo:TopProps:dn)
           A tag or metadata is a non-hierarchical keyword or term assigned to the fabric module.
reference:BinRN rn  (mo:TopProps:rn)
           Identifies an object from its siblings within the context of its parent object. The distinguished name contains a sequence of relative names.
mo:ModificationStatus
          scalar:Bitmask32
status  (mo:TopProps:status)
           The upgrade status. This property is for internal use only.
Defined in: mo:Modifiable
mo:TStamp
          scalar:Date
modTs  (mo:Modifiable:modTs)
           The time when this object was last modified.
Properties Detail

adminSt

Type: l1:AdminSt
Primitive Type: scalar:Enum8

Units: null
Encrypted: false
Access: implicit
Category: TopLevelRegular
    Comments:
The administrative state of the object or policy.
Constants
down 1 down Admin state shut
up 2 up Admin state up
DEFAULT down(1) down Admin state shut





allowedVsanBmp

Type: fc:VsanBitmap
Primitive Type: base:BitArray4096

Units: null
Encrypted: false
Access: oper
Category: TopLevelRegular
    Comments:
Allowed-vsan-bitmap used to track vsans that are configured on the interface



boundIf

Type: nw:IfId
Primitive Type: base:IfIndex

Units: null
Encrypted: false
Access: implicit
Category: TopLevelRegular
    Comments:
Parent/Bound Ethernet Ifindex



cfgModeSt

Type: l2:cfgModeSt
Primitive Type: scalar:Enum8

Units: null
Encrypted: false
Access: oper
Category: TopLevelRegular
    Comments:
NO COMMENTS
Constants
unspecified 0 Unspecified NO COMMENTS
vfc-port-unsupported-config 1 VFC port unsupported configuration detected NO COMMENTS
DEFAULT unspecified(0) Unspecified NO COMMENTS





childAction

Type: mo:ModificationChildAction
Primitive Type: scalar:Bitmask32

Units: null
Encrypted: false
Access: implicit
Category: TopLevelChildAction
    Comments:
Delete or ignore. For internal use only.
Constants
deleteAll 16384u deleteAll NO COMMENTS
ignore 4096u ignore NO COMMENTS
deleteNonPresent 8192u deleteNonPresent NO COMMENTS
DEFAULT 0 --- This type is used to





descr

Type: naming:Descr
Primitive Type: string:Basic

Like: naming:Described:descr
Units: null
Encrypted: false
Access: admin
Category: TopLevelRegular
    Comments:



dn

Type: reference:BinRef

Units: null
Encrypted: false
Access: implicit
Category: TopLevelDn
    Comments:
A tag or metadata is a non-hierarchical keyword or term assigned to the fabric module.



fcoemgrCfgFailedBmp

Type: scalar:Bitmask64

Units: null
Encrypted: false
Access: oper
Category: TopLevelRegular
    Comments:
NO COMMENTS
Constants
l2:VfcIflcOwn_failed_flag -9223372036854775808ull --- NO COMMENTS
l2:VfcIfmode_failed_flag 128ull --- NO COMMENTS
l2:VfcIftrkingMode_failed_flag 16384ull --- NO COMMENTS
l2:VfcIfname_failed_flag 1ull --- NO COMMENTS
l2:VfcIfmodTs_failed_flag 2305843009213693952ull --- NO COMMENTS
l2:VfcIfboundIf_failed_flag 262144ull --- NO COMMENTS
l2:VfcIfdescr_failed_flag 2ull --- NO COMMENTS
l2:VfcIflabel_failed_flag 4194304ull --- NO COMMENTS
l2:VfcIfid_failed_flag 4ull --- NO COMMENTS
l2:VfcIfmonPolDn_failed_flag 8388608ull --- NO COMMENTS
l2:VfcIfadminSt_failed_flag 8ull --- NO COMMENTS
DEFAULT 0 --- NO COMMENTS





fcoemgrCfgFailedTs

Type: scalar:Time

Units: null
Encrypted: false
Access: oper
Category: TopLevelRegular
    Comments:
NO COMMENTS



fcoemgrCfgState

Type: scalar:UByte

Units: null
Encrypted: false
Access: oper
Category: TopLevelRegular
    Comments:
NO COMMENTS



id

Type: nw:IfId
Primitive Type: base:IfIndex

Overrides:nw:If:id
Units: null Encrypted: false Naming Property -- [NAMING RULES] Access: naming Category: TopLevelRegular
    Comments:
An object identifier.



label

Type: string:Basic

Units: null
Encrypted: false
Access: admin
Category: TopLevelRegular
    Comments:
NO COMMENTS



lastLinkStChg

Type: scalar:Date

Units: null
Encrypted: false
Access: oper
Category: TopLevelRegular
    Comments:
The last link-state change.



lcOwn

Type: mo:Owner
Primitive Type: scalar:Enum8

Units: null
Encrypted: false
Access: implicit
Category: TopLevelRegular
    Comments:
A value that indicates how this object was created. For internal use only.
Constants
local 0 Local NO COMMENTS
policy 1 Policy NO COMMENTS
replica 2 Replica NO COMMENTS
resolveOnBehalf 3 ResolvedOnBehalf NO COMMENTS
implicit 4 Implicit NO COMMENTS
DEFAULT local(0) Local NO COMMENTS





modTs

Type: mo:TStamp
Primitive Type: scalar:Date

Units: null
Encrypted: false
Access: implicit
Category: TopLevelRegular
    Comments:
The time when this object was last modified.
Constants
never 0ull never NO COMMENTS
DEFAULT never(0ull) never NO COMMENTS





mode

Type: fc:Mode
Primitive Type: scalar:Bitmask32

Units: null
Encrypted: false
Access: implicit
Category: TopLevelRegular
    Comments:
The BGP Domain mode.
Constants
unknown 0u Unknown NO COMMENTS
tnp 134217728u TNP NO COMMENTS
np 16384u NP
auto 1u Auto NO COMMENTS
f 32u F CSCuz94529
all 65535u ALL
tf 67108864u TF NO COMMENTS
DEFAULT f(32u) F CSCuz94529





monPolDn

Type: reference:BinRef

Units: null
Encrypted: false
Access: implicit
Category: TopLevelRegular
    Comments:
The monitoring policy attached to this observable object.



name

Type: naming:Name
Primitive Type: string:Basic

Overrides:nw:Conn:name
Units: null Encrypted: false Access: admin Category: TopLevelRegular
    Comments:
The name of the object.



operMode

Type: fc:Mode
Primitive Type: scalar:Bitmask32

Units: null
Encrypted: false
Access: oper
Category: TopLevelRegular
    Comments:
The operational port mode.
Constants
unknown 0u Unknown NO COMMENTS
tnp 134217728u TNP NO COMMENTS
np 16384u NP
auto 1u Auto NO COMMENTS
f 32u F CSCuz94529
all 65535u ALL
tf 67108864u TF NO COMMENTS
DEFAULT f(32u) F CSCuz94529





operPortVsan

Type: fc:VsanId
Primitive Type: scalar:Uint32

Units: null
Encrypted: false
Access: oper
Category: TopLevelRegular
    Comments:
Operational port vsan



operSt

Type: fc:FcIfOperSt
Primitive Type: scalar:Bitmask8

Units: null
Encrypted: false
Access: oper
Category: TopLevelRegular
    Comments:
The runtime state of the object or policy.
Constants
un-init 0 Unknown NO COMMENTS
up 1 Up NO COMMENTS
down 2 Down NO COMMENTS
testing 4 Testing NO COMMENTS
trunking 8 Trunking NO COMMENTS
link-up 16 Link Up NO COMMENTS
failed 32 Failed NO COMMENTS
DEFAULT down(2) Down NO COMMENTS





operStQual

Type: l1:OperStQual
Primitive Type: scalar:Enum32

Units: null
Encrypted: false
Access: oper
Category: TopLevelRegular
    Comments:
The chassis operational status qualifier.
Constants
unknown 0u down The port state is unknown
denied-due-to-port-binding 100u invldBndng NO COMMENTS
domain-addr-assign-failure-isolation 101u isolated NO COMMENTS
domain-invalid-rcf-received 102u isolated NO COMMENTS
domain-isolation-unknown-reason 103u isolated NO COMMENTS
domain-manager-disabled 104u isolated NO COMMENTS
domain-not-allowed-isolation 105u isolated NO COMMENTS
domain-other-side-eport-isolated 106u isolated NO COMMENTS
domain-overlap-isolation 107u isolated NO COMMENTS
dpvm-vsan-not-found 108u suspended NO COMMENTS
dpvm-vsan-suspended 109u suspended NO COMMENTS
sfp-missing 10u sfpAbsent The SFP is absent on this port
ec-suspended-for-loop 110u suspended NO COMMENTS
elp-failure-all-zero-peer-wwn-rcvd 111u elpFailZPeer NO COMMENTS
elp-failure-classf-param-err 112u isolated NO COMMENTS
elp-failure-classn-param-err 113u isolated NO COMMENTS
elp-failure-invalid-flow-ctl-param 114u isolated NO COMMENTS
elp-failure-invalid-payload-size 115u isolated NO COMMENTS
elp-failure-invalid-port-name 116u isolated NO COMMENTS
elp-failure-invalid-switch-name 117u isolated NO COMMENTS
elp-failure-invalid-tx-bbcredit 118u isolated NO COMMENTS
elp-failure-isolation 119u isolated NO COMMENTS
loopback-diag-failure 11u faulty NO COMMENTS
elp-failure-loopback-detected 120u isolated NO COMMENTS
elp-failure-ratov-edtov-mismatch 121u isolated NO COMMENTS
elp-failure-revision-mismatch 122u isolated NO COMMENTS
elp-failure-unknown-flow-ctl-code 123u isolated NO COMMENTS
eport-prohibited 124u ficonProhibit NO COMMENTS
epp-failure 125u err-disabled NO COMMENTS
esc-failure-isolation 126u isolated NO COMMENTS
externally-disabled 127u extDisabled NO COMMENTS
fabric-binding-database-mismatch 128u isolated NO COMMENTS
fabric-binding-domain-invalid 129u isolated NO COMMENTS
udld-unidir-detected 12u udldUnidir NO COMMENTS
fabric-binding-peer-not-responding 130u isolated NO COMMENTS
fabric-binding-swwn-not-found 131u isolated NO COMMENTS
fabric-bind-failure 132u isolated NO COMMENTS
fcid-allocation-failed 133u fcidAllcFail NO COMMENTS
fcsp-authent-failure 134u isolated NO COMMENTS
fc-redirect-isolation 135u isolated NO COMMENTS
ficon-being-enabled 136u ficonEnabled NO COMMENTS
ficon-not-enabled 137u err-disabled NO COMMENTS
ficon-no-portnumber 138u noFiconPortNm NO COMMENTS
ficon-vsan-down 139u ficonDown NO COMMENTS
udld-tx-rx-loop 13u udldLoop NO COMMENTS
ficon-vsan-duplicate-portnum 140u dupPort NO COMMENTS
incompatible-admin-rxbbcredit 141u err-disabled NO COMMENTS
incompatible-admin-rxbbcredit-performance-buf 142u err-disabled NO COMMENTS
incompatible-admin-rxbufsize 143u err-disabled NO COMMENTS
internal-rcf-in-progress 144u intlRcf NO COMMENTS
invalid-attachment 145u invaldAttch NO COMMENTS
invalid-config 146u invalidCfg NO COMMENTS
invalid-fabric-binding-exchange 147u isolated NO COMMENTS
invalid-other-princ-efp-req-recd 148u invalid NO COMMENTS
link-fail-credit-loss 149u notConnect NO COMMENTS
udld-neighbor-mismatch 14u udldMismatch NO COMMENTS
link-fail-credit-loss-b2b 150u notConnect NO COMMENTS
link-fail-debounce-timeout 151u notConnect NO COMMENTS
link-fail-line-card-port-shutdown 152u notConnect NO COMMENTS
link-fail-lip-f8-rcvd 153u notConnect NO COMMENTS
link-fail-lip-rcvd-b2b 154u notConnect NO COMMENTS
link-fail-loss-of-signal 155u notConnect NO COMMENTS
link-fail-loss-of-sync 156u notConnect NO COMMENTS
link-fail-lr-rcvd-b2b 157u notConnect NO COMMENTS
link-fail-nos-rcvd 158u notConnect NO COMMENTS
link-fail-ols-rcvd 159u notConnect NO COMMENTS
udld-empty-echo 15u udldEmpEcho NO COMMENTS
link-fail-opny-ret-b2b 160u notConnect NO COMMENTS
link-fail-opny-tmo-b2b 161u notConnect NO COMMENTS
link-fail-port-init-failed 162u linkFail NO COMMENTS
link-fail-rx-que-overflow 163u notConnect NO COMMENTS
link-fail-too-many-intr 164u errDisabled NO COMMENTS
non-participating 165u nonPcpt NO COMMENTS
no-trunk-oper-vsans-isolation 166u isolated NO COMMENTS
ohms-external-lb-test 167u suspended NO COMMENTS
osm-e-port-up 168u errDisabled NO COMMENTS
out-of-service 169u outOfService NO COMMENTS
udld-aggressive-mode-link-failed 16u udldAggr NO COMMENTS
peer-fcip-closed-tcp-connection 170u peerDown NO COMMENTS
peer-fcip-reset-tcp-connection 171u peerDown NO COMMENTS
peer-not-support-bundles 172u suspended NO COMMENTS
port-act-license-not-available 173u portLicNtAvl NO COMMENTS
port-bind-failure 174u isolated NO COMMENTS
port-blocked 175u portBlcked NO COMMENTS
port-bringup-isolation 176u isolated NO COMMENTS
port-cap-fc-port-connector-type-err 177u connctrErr NO COMMENTS
poe-insufficient-power 178u insufficientPower NO COMMENTS
port-vsan-mismatch-isolation 179u isolated NO COMMENTS
link-flap-err 17u linkFlapErr NO COMMENTS
prefered-path-isolation 180u isolated NO COMMENTS
rcf-in-progress 181u rcfInPrgrss NO COMMENTS
sdm-isolation 182u isolated NO COMMENTS
src-port-not-bound 183u srcUnbound NO COMMENTS
suspended-by-wwn 184u suspended NO COMMENTS
tcp-keep-alive-timer-expired 185u tcpDown NO COMMENTS
tcp-max-retransmissions 186u tcpDown NO COMMENTS
tcp-persist-timer-expired 187u tcpDown NO COMMENTS
too-many-invalid-flogis 188u invldFlgis NO COMMENTS
tov-mismatch 189u isolated NO COMMENTS
err-disabled-ip-conflict 18u conflctErrDis NO COMMENTS
tracked-port-down 190u trckdPortDwn NO COMMENTS
trunk-not-fully-active 191u some NO COMMENTS
tunnel-src-module-not-online 192u srcMdOffline NO COMMENTS
tunnel-src-port-removed 193u srcPrtRemv NO COMMENTS
two-switches-with-same-wwn 194u dupWwn NO COMMENTS
virtual-ivr-domain-overlap-isolation 195u isolated NO COMMENTS
vsan-mismatch-isolation 196u isolated NO COMMENTS
zone-merge-failure-isolation 197u isolated NO COMMENTS
zone-remote-no-resp-isolation 198u isolated NO COMMENTS
port-quiesced 199u grcefulShtdwn NO COMMENTS
ipqos-dcbxp-compat-failure 19u ipQosDcbxpCompatFailure NO COMMENTS
up 1u up This port is operationally up
poe-err-disabled 200u poeErrDisable NO COMMENTS
link-failure 20u notconnect NO COMMENTS
offline 21u offline NO COMMENTS
initializing 22u init NO COMMENTS
inactive 23u inactive NO COMMENTS
channel-admin-down 24u channelDown NO COMMENTS
channel-err-disabled 25u Channel error-disabled-err-disabled NO COMMENTS
suspended 26u suspnd NO COMMENTS
proto-port-suspend 27u portSuspnd NO COMMENTS
channel-membership-update-in-progress 28u channelUpdate NO COMMENTS
parent-down 29u parentDown NO COMMENTS
admin-down 2u disabled This port is down because it is admin down
parent-admin-down 30u adminDown-parentDown NO COMMENTS
interface-removed 31u ifRemoved NO COMMENTS
fcot-no-present 32u sfpAbsent fcotAbsent is more correct, but vsh uses sfpAbsent.
fcot-vendor-not-supported 33u SFP vendor not supported-err-disabled NO COMMENTS
incompatible-admin-mode 34u errDisabledIncompatPortMode-err-disabled NO COMMENTS
incompatible-admin-speed 35u errDisabledIncompatPortSpeed-err-disabled NO COMMENTS
suspended-by-mode 36u suspended-by-mode NO COMMENTS
suspended-by-speed 37u suspended-by-speed NO COMMENTS
domain-max-retransmission-failure 38u isolated NO COMMENTS
loopback-isolation 39u isolated NO COMMENTS
link-down 3u parentEthDown The link is down
upgrade-in-progress 40u modUpgrade NO COMMENTS
port-channel-members-down 41u noOperMembers NO COMMENTS
ethernet-link-down 42u parentEthDown NO COMMENTS
ethernet-interface-down 43u interface-parentEthDown NO COMMENTS
admin-config-change 44u adminCfgChng NO COMMENTS
module-removed 45u modRemoved NO COMMENTS
vrf-unusable 46u vrfUnusable NO COMMENTS
none 47u connected NO COMMENTS
xcvr-initializing 48u sfpInit NO COMMENTS
cap-absent 49u capAbsent NO COMMENTS
fail 4u fail The link is failed state
sfp-eth-compliant-err 50u xcvrEthComplianceErr NO COMMENTS
sdp-timeout 51u SDP timeout/SFP Mismatch NO COMMENTS
sat-incompat-topo 52u FEX identity mismatch NO COMMENTS
sat-not-configured 53u FEX not configured NO COMMENTS
auth-fail 54u xcvrAuthFailed NO COMMENTS
auth-pending 55u authPending NO COMMENTS
suspended-due-to-minlinks 56u suspendedMinLinks NO COMMENTS
suspended-due-to-no-lacp-pdus 57u suspended(no LACP PDUs) NO COMMENTS
sat-fabric-if-down 58u fabrcIfDown NO COMMENTS
invalid-sat-fabric-if 59u invalidFbIf NO COMMENTS
no-license 5u portLicNtAvl The port has no valid license
fex-sfp-invalid 60u FEX-fabric sfp invalid NO COMMENTS
suspend-by-mtu 61u mtuFailure NO COMMENTS
suspend-by-vpc 62u suspndByVpc NO COMMENTS
router-mac-failure 63u routrmacFail NO COMMENTS
xcvr-auth-failed 64u xcvrAuthFailed NO COMMENTS
non-sticky-externally-disabled 65u ServDisab NO COMMENTS
sfp-speed-mismatch 66u xcvrSpeedMismatch NO COMMENTS
fcot-chksum-err 67u SFP checksum error NO COMMENTS
xcvr-invalid 68u Transceiver validation failed NO COMMENTS
vpc-peer-link-down 69u vpcPeerLinkDown NO COMMENTS
link-up 6u link-up-connected The link is up
vpc-cfg-in-progress 70u vpcConfigInProgress NO COMMENTS
vpc-no-response-from-peer 71u noRespFrmVpc NO COMMENTS
bpdu-guard-err-disable 72u BPDUGuard errDisable NO COMMENTS
hot-standby-in-bundle 73u htStdbyInBndl NO COMMENTS
handshake-fail-errdisable 74u intFailErrDis NO COMMENTS
mcp-loop-err-disable 75u mcpLoop errDisable NO COMMENTS
epm-learn-err-disable 76u epmLearn errDisable NO COMMENTS
mac-pinning 77u macPinning NO COMMENTS
fabric-track 78u fabricTrack NO COMMENTS
configuration-incomplete 79u incomplete config NO COMMENTS
hw-fail 7u faulty This port has a hardware failure
ethernet-vlan-down 80u parentVlanDown NO COMMENTS
link-fail-reset 81u linkReset NO COMMENTS
vfc-binding-invalid 82u vfcBindingInvalid NO COMMENTS
vlan-not-fcoe-enabled 83u vlanNotFcoeEnabled NO COMMENTS
ethernet-invalid-binding 84u parentInvalidBinding NO COMMENTS
link-fail-port-unusable 85u linkFailPortUnusable NO COMMENTS
diag-failure-errdisable 86u diag failure errDisable NO COMMENTS
incompatible-fecmode 87u errDisabledIncompatFECMode-err-disabled NO COMMENTS
npm-no-ext-link 88u NPV upstream port not available NO COMMENTS
port-reinit-limit 89u Port reinit threshold reached NO COMMENTS
sw-fail 8u faulty This port has a software failure
npiv-not-enb-upstream 90u NPIV upstream port not available NO COMMENTS
vsan-mismatch-upstream 91u VSAN mismatch with upstream port NO COMMENTS
pause-rate-limit-err-disable 92u pauseRateLimit errDisable NO COMMENTS
hw-disabled 93u hwDisabled NO COMMENTS
dot1x-security-errdisable 94u dot1xSecurityErrDisable NO COMMENTS
dcx-noack-in-100pdus 95u dcxNoACKin100PDUs NO COMMENTS
bundle-cfg-mismatch 96u bundleCfgMismatch NO COMMENTS
unsupported-platform-l3po 97u unsupportedPlatformL3Po NO COMMENTS
bit-err-rt-thres-exceeded 98u bitEThrshExc NO COMMENTS
bundle-miscfg 99u err-disabled NO COMMENTS
err-disabled 9u err-disabled The port is in err disable mode
DEFAULT admin-down(2u) disabled This port is down because it is admin down





operTrkingMode

Type: fc:TrkingMode
Primitive Type: scalar:Enum8

Units: null
Encrypted: false
Access: oper
Category: TopLevelRegular
    Comments:
Operational Trunking mode
Constants
un-init 0 un-init NO COMMENTS
trunk-off 1 trunk-off NO COMMENTS
trunk-on 2 trunk-on NO COMMENTS
auto 3 auto NO COMMENTS
DEFAULT trunk-on(2) trunk-on NO COMMENTS





portWwn

Type: fc:Wwn
Primitive Type: address:WWN

Units: null
Encrypted: false
Access: oper
Category: TopLevelRegular
    Comments:
wwn of VFC



rn

Type: reference:BinRN

Units: null
Encrypted: false
Access: implicit
Category: TopLevelRn
    Comments:
Identifies an object from its siblings within the context of its parent object. The distinguished name contains a sequence of relative names.



status

Type: mo:ModificationStatus
Primitive Type: scalar:Bitmask32

Units: null
Encrypted: false
Access: implicit
Category: TopLevelStatus
    Comments:
The upgrade status. This property is for internal use only.
Constants
created 2u created In a setter method: specifies that an object should be created. An error is returned if the object already exists.
In the return value of a setter method: indicates that an object has been created.
modified 4u modified In a setter method: specifies that an object should be modified
In the return value of a setter method: indicates that an object has been modified.
deleted 8u deleted In a setter method: specifies that an object should be deleted.
In the return value of a setter method: indicates that an object has been deleted.
DEFAULT 0 --- This type controls the life cycle of objects passed in the XML API.

When used in a setter method (such as configConfMo), the ModificationStatus specifies whether an object should be created, modified, deleted or removed.
In the return value of a setter method, the ModificationStatus indicates the actual operation that was performed. For example, the ModificationStatus is set to "created" if the object was created. The ModificationStatus is not set if the object was neither created, modified, deleted or removed.

When invoking a setter method, the ModificationStatus is optional:
If a setter method such as configConfMo is invoked and the ModificationStatus is not set, the system automatically determines if the object should be created or modified.






trkingMode

Type: fc:TrkingMode
Primitive Type: scalar:Enum8

Units: null
Encrypted: false
Access: implicit
Category: TopLevelRegular
    Comments:
Administrative Trunking mode
Constants
un-init 0 un-init NO COMMENTS
trunk-off 1 trunk-off NO COMMENTS
trunk-on 2 trunk-on NO COMMENTS
auto 3 auto NO COMMENTS
DEFAULT trunk-on(2) trunk-on NO COMMENTS





trunkIsolatedVsanBmp

Type: fc:VsanBitmap
Primitive Type: base:BitArray4096

Units: null
Encrypted: false
Access: oper
Category: TopLevelRegular
    Comments:
Isolated-vsan-bitmap used to track vsans that are isolated on the interface



trunkPortUpVsanBmp

Type: fc:VsanBitmap
Primitive Type: base:BitArray4096

Units: null
Encrypted: false
Access: oper
Category: TopLevelRegular
    Comments:
Up-vsan-bitmap used to track vsans that are up on the interface



vfcCfgSt

Type: l2:vfcCfgSt
Primitive Type: scalar:Enum8

Units: null
Encrypted: false
Access: oper
Category: TopLevelRegular
    Comments:
NO COMMENTS
Constants
config-success 0 VFC IF creation Success NO COMMENTS
config-failure 1 VFC IF config Failed NO COMMENTS
vfc-bind-if-span-dest-config 2 VFC bind interface config Failed due to span config NO COMMENTS
vfc-per-port-vlan-config 3 VFC interface config Failed due to per-port vlan config NO COMMENTS
vfc-bind-to-multi-member-pc-unsupported 4 VFC bind not supported since port-channel has more than one member NO COMMENTS
vfc-bind-port-not-in-f-mode 5 Member port binding supported only if port is in F admin mode NO COMMENTS
vfc-po-fcf-mac-pool-exhausted 6 VFC-PO Bringup failed due to FCF-Mac-Pool exhaustion NO COMMENTS
DEFAULT config-success(0) VFC IF creation Success NO COMMENTS