Class lacp:AdjEp (CONCRETE)

Class ID:2535
Class Label: Adjacency
Encrypted: false - Exportable: false - Persistent: true - Configurable: false - Subject to Quota: Disabled - Abstraction Layer: Concrete Model
Write Access: [NON CONFIGURABLE]
Read Access: [access-protocol-l2, admin, fabric-protocol-l2, tenant-ext-protocol-l2, tenant-protocol-l2]
Creatable/Deletable: no (see Container Mos for details)
Semantic Scope: Fabric
Semantic Scope Evaluation Rule: Parent
Monitoring Policy Source: Parent
Monitoring Flags : [ IsObservable: false, HasStats: false, HasFaults: false, HasHealth: false, HasEventRules: false ]

The LACP neighbor information.

Naming Rules
RN FORMAT: adj

    [1] PREFIX=adj


DN FORMAT: 

[0] topology/pod-{id}/node-{id}/sys/lacp/inst/if-{[id]}/adj

[1] sys/lacp/inst/if-{[id]}/adj

                


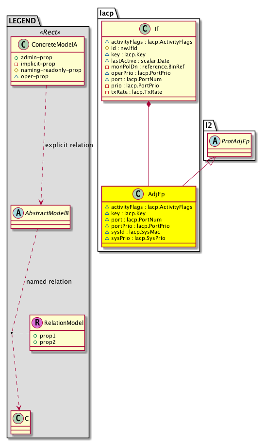
Diagram

Super Mo: l2:ProtAdjEp,
Container Mos: lacp:If (deletable:no),


Containers Hierarchies
[V] top:Root  This class represents the root element in the object hierarchy. All managed objects in the system are descendants of the Root element.
 ├
[V] fabric:Topology The root for IFC topology.
 
 ├
[V] fabric:Pod A pod.
 
 
 ├
[V] fabric:Node The root node for the APIC.
 
 
 
 ├
[V] top:System The APIC uses a policy model to combine data into a health score. Health scores can be aggregated for a variety of areas such as for the infrastructure, applications, or services. The category health score is calculated using a Lp -Norm formula. The health score penalty equals 100 minus the health score. The health score penalty represents the overall health score penalties of a set of MOs that belong to a given category and are children or direc...
 
 
 
 
 ├
[V] lacp:Entity Holds lacp control plane entity information.
 
 
 
 
 
 ├
[V] lacp:Inst The LACP instance information. Only one LACP instance is currently supported.
 
 
 
 
 
 
 ├
[V] lacp:If The LACP information that is operated at an interface (member port of the port channel) level.
 
 
 
 
 
 
 
 ├
[V] lacp:AdjEp The LACP neighbor information.
[V] top:Root  This class represents the root element in the object hierarchy. All managed objects in the system are descendants of the Root element.
 ├
[V] top:System The APIC uses a policy model to combine data into a health score. Health scores can be aggregated for a variety of areas such as for the infrastructure, applications, or services. The category health score is calculated using a Lp -Norm formula. The health score penalty equals 100 minus the health score. The health score penalty represents the overall health score penalties of a set of MOs that belong to a given category and are children or direc...
 
 ├
[V] lacp:Entity Holds lacp control plane entity information.
 
 
 ├
[V] lacp:Inst The LACP instance information. Only one LACP instance is currently supported.
 
 
 
 ├
[V] lacp:If The LACP information that is operated at an interface (member port of the port channel) level.
 
 
 
 
 ├
[V] lacp:AdjEp The LACP neighbor information.


Contained Hierarchy
[V] lacp:AdjEp The LACP neighbor information.


Inheritance
[V] nw:Item Ignore.
 ├
[V] nw:Conn A connection abstraction.
 
 ├
[V] nw:Ep A static endpoint.
 
 
 ├
[V] nw:ConnEp A connection endpoint abstraction.
 
 
 
 ├
[V] nw:AdjEp The adjacency endpoint. This is the endpoint object that contains information regarding dynamically learned endpoints.
 
 
 
 
 ├
[V] nw:ProtAdjEp A protocol adjacency endpoint abstraction.
 
 
 
 
 
 ├
[V] l2:ProtAdjEp A protocol adjacency abstraction.
 
 
 
 
 
 
 ├
[V] lacp:AdjEp The LACP neighbor information.


Events
                


Faults
                


Fsms
                


Properties Summary
Defined in: lacp:AdjEp
lacp:ActivityFlags
          scalar:Bitmask8
activityFlags  (lacp:AdjEp:activityFlags)
           Specifies the LACP Adjacency neighbor activity flags.
lacp:Key
          scalar:Uint16
key  (lacp:AdjEp:key)
           Specifies the Adjacency Neighbor operational key.
lacp:PortNum
          scalar:Uint16
port  (lacp:AdjEp:port)
           Specifies the Adjacency Neighbor port number.
lacp:PortPrio
          scalar:Uint16
portPrio  (lacp:AdjEp:portPrio)
           Neighbor port priority
lacp:SysMac
          address:MAC
sysId  (lacp:AdjEp:sysId)
           Specifies the Adjacency Neighbor system ID.
lacp:SysPrio
          scalar:Uint16
sysPrio  (lacp:AdjEp:sysPrio)
           Specifies the Adjacency Neighbor system priority.
Defined in: nw:Ep
naming:Name
          string:Basic
name  (nw:Ep:name)
           Overrides:nw:Conn:name
           The name of the object.
Defined in: mo:TopProps
mo:ModificationChildAction
          scalar:Bitmask32
childAction  (mo:TopProps:childAction)
           Delete or ignore. For internal use only.
reference:BinRef dn  (mo:TopProps:dn)
           A tag or metadata is a non-hierarchical keyword or term assigned to the fabric module.
reference:BinRN rn  (mo:TopProps:rn)
           Identifies an object from its siblings within the context of its parent object. The distinguished name contains a sequence of relative names.
mo:ModificationStatus
          scalar:Bitmask32
status  (mo:TopProps:status)
           The upgrade status. This property is for internal use only.
Defined in: mo:Modifiable
mo:TStamp
          scalar:Date
modTs  (mo:Modifiable:modTs)
           The time when this object was last modified.
Properties Detail

activityFlags

Type: lacp:ActivityFlags
Primitive Type: scalar:Bitmask8

Units: null
Encrypted: false
Access: oper
Category: TopLevelRegular
    Comments:
Specifies the LACP Adjacency neighbor activity flags.
Constants
active 1 Active Active mode
short 2 Short timeout Timeout
aggregate 4 Aggregatable Aggregatable
sync 8 In sync In sync
collect 16 Collecting Collecting
distribute 32 Distributing Distributing
defaulted 64 Defaulted Defaulted
expired 128 Expired Expired
DEFAULT 0 --- Activity flags





childAction

Type: mo:ModificationChildAction
Primitive Type: scalar:Bitmask32

Units: null
Encrypted: false
Access: implicit
Category: TopLevelChildAction
    Comments:
Delete or ignore. For internal use only.
Constants
deleteAll 16384u deleteAll NO COMMENTS
ignore 4096u ignore NO COMMENTS
deleteNonPresent 8192u deleteNonPresent NO COMMENTS
DEFAULT 0 --- This type is used to





dn

Type: reference:BinRef

Units: null
Encrypted: false
Access: implicit
Category: TopLevelDn
    Comments:
A tag or metadata is a non-hierarchical keyword or term assigned to the fabric module.



key

Type: lacp:Key
Primitive Type: scalar:Uint16

Units: null
Encrypted: false
Access: oper
Category: TopLevelRegular
    Comments:
Specifies the Adjacency Neighbor operational key.



modTs

Type: mo:TStamp
Primitive Type: scalar:Date

Units: null
Encrypted: false
Access: implicit
Category: TopLevelRegular
    Comments:
The time when this object was last modified.
Constants
never 0ull never NO COMMENTS
DEFAULT never(0ull) never NO COMMENTS





name

Type: naming:Name
Primitive Type: string:Basic

Overrides:nw:Conn:name
Units: null Encrypted: false Access: admin Category: TopLevelRegular
    Comments:
The name of the object.



port

Type: lacp:PortNum
Primitive Type: scalar:Uint16

Units: null
Encrypted: false
Access: oper
Category: TopLevelRegular
    Comments:
Specifies the Adjacency Neighbor port number.



portPrio

Type: lacp:PortPrio
Primitive Type: scalar:Uint16

Units: null
Encrypted: false
Access: oper
Category: TopLevelRegular
    Comments:
Neighbor port priority
Constants
defaultValue 32768 --- NO COMMENTS





rn

Type: reference:BinRN

Units: null
Encrypted: false
Access: implicit
Category: TopLevelRn
    Comments:
Identifies an object from its siblings within the context of its parent object. The distinguished name contains a sequence of relative names.



status

Type: mo:ModificationStatus
Primitive Type: scalar:Bitmask32

Units: null
Encrypted: false
Access: implicit
Category: TopLevelStatus
    Comments:
The upgrade status. This property is for internal use only.
Constants
created 2u created In a setter method: specifies that an object should be created. An error is returned if the object already exists.
In the return value of a setter method: indicates that an object has been created.
modified 4u modified In a setter method: specifies that an object should be modified
In the return value of a setter method: indicates that an object has been modified.
deleted 8u deleted In a setter method: specifies that an object should be deleted.
In the return value of a setter method: indicates that an object has been deleted.
DEFAULT 0 --- This type controls the life cycle of objects passed in the XML API.

When used in a setter method (such as configConfMo), the ModificationStatus specifies whether an object should be created, modified, deleted or removed.
In the return value of a setter method, the ModificationStatus indicates the actual operation that was performed. For example, the ModificationStatus is set to "created" if the object was created. The ModificationStatus is not set if the object was neither created, modified, deleted or removed.

When invoking a setter method, the ModificationStatus is optional:
If a setter method such as configConfMo is invoked and the ModificationStatus is not set, the system automatically determines if the object should be created or modified.






sysId

Type: lacp:SysMac
Primitive Type: address:MAC

Units: null
Encrypted: false
Access: oper
Category: TopLevelRegular
    Comments:
Specifies the Adjacency Neighbor system ID.



sysPrio

Type: lacp:SysPrio
Primitive Type: scalar:Uint16

Units: null
Encrypted: false
Access: oper
Category: TopLevelRegular
    Comments:
Specifies the Adjacency Neighbor system priority.
Constants
defaultValue 32768 --- NO COMMENTS