Class ospf:AExtP (ABSTRACT)

Class ID:1426
Class Label: Abstraction of External Profile
Encrypted: false - Exportable: true - Persistent: true - Configurable: true - Subject to Quota: Disabled - Abstraction Layer: Concrete Model
Write Access: []
Read Access: [admin]
Creatable/Deletable: derived (see Container Mos for details)
Semantic Scope: EPG
Semantic Scope Evaluation Rule: Subclasses
Monitoring Policy Source: Parent
Monitoring Flags : [ IsObservable: false, HasStats: false, HasFaults: false, HasHealth: false, HasEventRules: false ]

An abstraction of the OSPF external profile.

Naming Rules


DN FORMAT: 

                


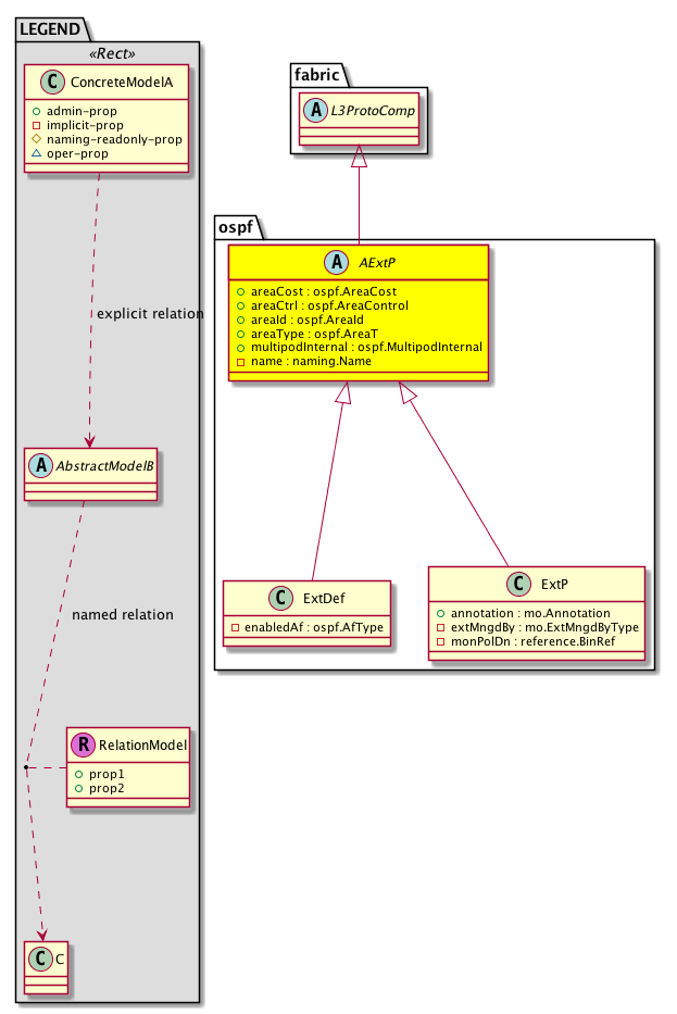
Diagram

Super Mo: fabric:L3ProtoComp,
Sub Mos: ospf:ExtDef, ospf:ExtP,


Inheritance
[V] naming:NamedObject An abstract base class for an object that contains a name.
 ├
[V] pol:Obj Represents a generic policy object.
 
 ├
[V] pol:Comp Represents a policy component. This object is part of the policy definition.
 
 
 ├
[V] fabric:ProtoComp A base class for protocol policies.
 
 
 
 ├
[V] fabric:L3ProtoComp A base class for layer 3 protocol policies.
 
 
 
 
 ├
[V] ospf:AExtP An abstraction of the OSPF external profile.
 
 
 
 
 
 ├
[V] ospf:ExtDef The external definition profile.
 
 
 
 
 
 ├
[V] ospf:ExtP The OSPF external profile information.


Events
                


Faults
                


Fsms
                


Properties Summary
Defined in: ospf:AExtP
ospf:AreaCost
          scalar:Uint32
areaCost  (ospf:AExtP:areaCost)
          
ospf:AreaControl
          scalar:Bitmask8
areaCtrl  (ospf:AExtP:areaCtrl)
           The controls of redistribution and summary LSA generation into NSSA and Stub areas.
ospf:AreaId
          address:IPv4
areaId  (ospf:AExtP:areaId)
           The OSPF Area ID. An area is a logical collection of OSPF networks, routers, and links that have the same area identification. A router within an area must maintain a topological database for the area to which it belongs. The router doesn't have detailed information about network topology outside of its area, thereby reducing the size of its database. Areas limit the scope of route information distribution. It is not possible to do route update filtering within an area. The link-state database (LSDB) of routers within the same area must be synchronized and be exactly the same; however, route summarization and filtering is possible between different areas. The main benefit of creating areas is a reduction in the number of routes to propagate-by the filtering and the summarization of routes. Areas are identified by an area ID. Cisco IOS software supports area IDs expressed in IP address format or decimal format, for example, area 0.0.0.0 is equal to area 0.
ospf:AreaT
          scalar:Enum8
areaType  (ospf:AExtP:areaType)
           The area type.
ospf:MultipodInternal
          scalar:Bool
multipodInternal  (ospf:AExtP:multipodInternal)
           Start OSPF in WAN instance instead of default
naming:Name
          string:Basic
name  (ospf:AExtP:name)
           Overrides:pol:Obj:name | naming:NamedObject:name
           The user-configured OSPF Profile name.
Defined in: pol:Comp
naming:Descr
          string:Basic
descr  (pol:Comp:descr)
           Specifies the description of a policy component.
Defined in: naming:NamedObject
naming:NameAlias
          string:Basic
nameAlias  (naming:NamedObject:nameAlias)
           NO COMMENTS
Defined in: mo:TopProps
mo:ModificationChildAction
          scalar:Bitmask32
childAction  (mo:TopProps:childAction)
           Delete or ignore. For internal use only.
reference:BinRef dn  (mo:TopProps:dn)
           A tag or metadata is a non-hierarchical keyword or term assigned to the fabric module.
reference:BinRN rn  (mo:TopProps:rn)
           Identifies an object from its siblings within the context of its parent object. The distinguished name contains a sequence of relative names.
mo:ModificationStatus
          scalar:Bitmask32
status  (mo:TopProps:status)
           The upgrade status. This property is for internal use only.
Properties Detail

areaCost

Type: ospf:AreaCost
Primitive Type: scalar:Uint32

Units: null
Encrypted: false
Access: admin
Category: TopLevelRegular
Property Validators:
    Range:  min: (long)0l  max: (long)16777215l
    Comments:
Constants
defaultValue 1u --- NO COMMENTS





areaCtrl

Type: ospf:AreaControl
Primitive Type: scalar:Bitmask8

Units: null
Encrypted: false
Access: admin
Category: TopLevelRegular
Property Validators:
    Comments:
The controls of redistribution and summary LSA generation into NSSA and Stub areas.
Constants
unspecified 0 Unspecified Unspecified
summary 1 Originate summary LSA ABRs Originate summary LSAs into other areas. Typically it is off in stubby areas (stub/nssa area). This knob is isued to turn on generating summary lsas into stub/ nssa areas
redistribute 2 Send redistributed LSAs into NSSA area Redistribution enabled, used with nssa areas only. Send redistributed LSAs into nssa area
suppress-fa 4 Suppress forwarding address in translated LSA LSA translation policy, suppress forwarding address in type7-type5 translated LSAs
defaultValue (2|1) --- NO COMMENTS





areaId

Type: ospf:AreaId
Primitive Type: address:IPv4

Units: null
Encrypted: false
Access: admin
Category: TopLevelRegular
Property Validators:
    Range:  min: 0l  max: 4294967295l
    Comments:
The OSPF Area ID. An area is a logical collection of OSPF networks, routers, and links that have the same area identification. A router within an area must maintain a topological database for the area to which it belongs. The router doesn't have detailed information about network topology outside of its area, thereby reducing the size of its database. Areas limit the scope of route information distribution. It is not possible to do route update filtering within an area. The link-state database (LSDB) of routers within the same area must be synchronized and be exactly the same; however, route summarization and filtering is possible between different areas. The main benefit of creating areas is a reduction in the number of routes to propagate-by the filtering and the summarization of routes. Areas are identified by an area ID. Cisco IOS software supports area IDs expressed in IP address format or decimal format, for example, area 0.0.0.0 is equal to area 0.
Constants
backbone 0u Backbone area NO COMMENTS
defaultValue 1u --- NO COMMENTS





areaType

Type: ospf:AreaT
Primitive Type: scalar:Enum8

Units: null
Encrypted: false
Access: admin
Category: TopLevelRegular
Property Validators:
    Comments:
The area type.
Constants
regular 1 Regular area Regular area
stub 2 Stub area Stub area
nssa 3 NSSA area NSSA area
DEFAULT nssa(3) NSSA area NSSA area





childAction

Type: mo:ModificationChildAction
Primitive Type: scalar:Bitmask32

Units: null
Encrypted: false
Access: implicit
Category: TopLevelChildAction
    Comments:
Delete or ignore. For internal use only.
Constants
deleteAll 16384u deleteAll NO COMMENTS
ignore 4096u ignore NO COMMENTS
deleteNonPresent 8192u deleteNonPresent NO COMMENTS
DEFAULT 0 --- This type is used to





descr

Type: naming:Descr
Primitive Type: string:Basic

Like: naming:Described:descr
Units: null
Encrypted: false
Access: admin
Category: TopLevelRegular
Property Validators:
    Range:  min: "0"  max: "128"
        Allowed Chars:
            Regex: [a-zA-Z0-9\\!#$%()*,-./:;@ _{|}~?&+]+
    Comments:
Specifies the description of a policy component.



dn

Type: reference:BinRef

Units: null
Encrypted: false
Access: implicit
Category: TopLevelDn
    Comments:
A tag or metadata is a non-hierarchical keyword or term assigned to the fabric module.



multipodInternal

Type: ospf:MultipodInternal
Primitive Type: scalar:Bool

Units: null
Encrypted: false
Access: admin
Category: TopLevelRegular
Property Validators:
    Comments:
Start OSPF in WAN instance instead of default
Constants
no 0 Create Default OSPF instance NO COMMENTS
yes 1 Create Multipod Internal OSPF Instance NO COMMENTS
DEFAULT no(0) Create Default OSPF instance NO COMMENTS





name

Type: naming:Name
Primitive Type: string:Basic

Overrides:pol:Obj:name  |  naming:NamedObject:name
Units: null Encrypted: false Access: implicit Category: TopLevelRegular
    Comments:
The user-configured OSPF Profile name.
Constants
defaultValue "ospf" --- NO COMMENTS





nameAlias

Type: naming:NameAlias
Primitive Type: string:Basic

Units: null
Encrypted: false
Access: admin
Category: TopLevelRegular
Property Validators:
    Range:  min: "0"  max: "63"
        Allowed Chars:
            Regex: [a-zA-Z0-9_.-]+
    Comments:
NO COMMENTS



rn

Type: reference:BinRN

Units: null
Encrypted: false
Access: implicit
Category: TopLevelRn
    Comments:
Identifies an object from its siblings within the context of its parent object. The distinguished name contains a sequence of relative names.



status

Type: mo:ModificationStatus
Primitive Type: scalar:Bitmask32

Units: null
Encrypted: false
Access: implicit
Category: TopLevelStatus
    Comments:
The upgrade status. This property is for internal use only.
Constants
created 2u created In a setter method: specifies that an object should be created. An error is returned if the object already exists.
In the return value of a setter method: indicates that an object has been created.
modified 4u modified In a setter method: specifies that an object should be modified
In the return value of a setter method: indicates that an object has been modified.
deleted 8u deleted In a setter method: specifies that an object should be deleted.
In the return value of a setter method: indicates that an object has been deleted.
DEFAULT 0 --- This type controls the life cycle of objects passed in the XML API.

When used in a setter method (such as configConfMo), the ModificationStatus specifies whether an object should be created, modified, deleted or removed.
In the return value of a setter method, the ModificationStatus indicates the actual operation that was performed. For example, the ModificationStatus is set to "created" if the object was created. The ModificationStatus is not set if the object was neither created, modified, deleted or removed.

When invoking a setter method, the ModificationStatus is optional:
If a setter method such as configConfMo is invoked and the ModificationStatus is not set, the system automatically determines if the object should be created or modified.