Class ospf:ExtP (CONCRETE)

Class ID:1427
Class Label: External Profile
Encrypted: false - Exportable: true - Persistent: true - Configurable: true - Subject to Quota: Disabled - Abstraction Layer: Logical Model
Write Access: [admin, tenant-ext-connectivity-l3, tenant-ext-protocol-l3]
Read Access: [admin, tenant-ext-connectivity-l3, tenant-ext-protocol-l3]
Creatable/Deletable: yes (see Container Mos for details)
Semantic Scope: EPG
Semantic Scope Evaluation Rule: Parent
Monitoring Policy Source: Parent
Monitoring Flags : [ IsObservable: true, HasStats: false, HasFaults: false, HasHealth: true, HasEventRules: false ]

The OSPF external profile information.

Naming Rules
RN FORMAT: ospfExtP

    [1] PREFIX=ospfExtP


DN FORMAT: 

[1] uni/tn-{name}/out-{name}/ospfExtP

                


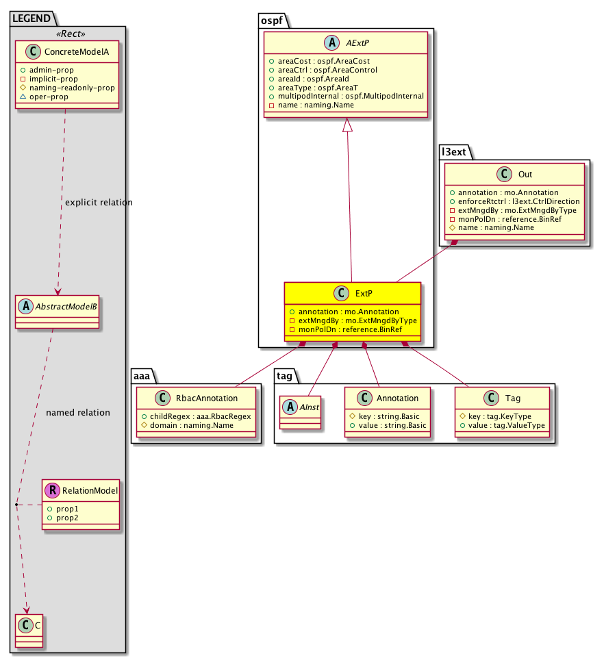
Diagram

Super Mo: ospf:AExtP,
Container Mos: l3ext:Out (deletable:yes),
Contained Mos: aaa:RbacAnnotation, tag:AInst, tag:Annotation, tag:Tag,


Containers Hierarchies
[V] top:Root  This class represents the root element in the object hierarchy. All managed objects in the system are descendants of the Root element.
 ├
[V] fabric:Topology The root for IFC topology.
 
 ├
[V] fabric:Pod A pod.
 
 
 ├
[V] fabric:Node The root node for the APIC.
 
 
 
 ├
[V] ctx:Local The local Context.
 
 
 
 
 ├
[V] ctx:Application The context application.
 
 
 
 
 
 ├
[V] pol:Uni Represents policy definition/resolution universe.
 
 
 
 
 
 
 ├
[V] fv:Tenant A policy owner in the virtual fabric. A tenant can be either a private or a shared entity. For example, you can create a tenant with contexts and bridge domains shared by other tenants. A shared type of tenant is typically named common, default, or infra.
 
 
 
 
 
 
 
 ├
[V] l3ext:Out The L3 outside policy controls connectivity to the outside.
 
 
 
 
 
 
 
 
 ├
[V] ospf:ExtP The OSPF external profile information.
[V] top:Root  This class represents the root element in the object hierarchy. All managed objects in the system are descendants of the Root element.
 ├
[V] pol:Uni Represents policy definition/resolution universe.
 
 ├
[V] fv:Tenant A policy owner in the virtual fabric. A tenant can be either a private or a shared entity. For example, you can create a tenant with contexts and bridge domains shared by other tenants. A shared type of tenant is typically named common, default, or infra.
 
 
 ├
[V] l3ext:Out The L3 outside policy controls connectivity to the outside.
 
 
 
 ├
[V] ospf:ExtP The OSPF external profile information.


Contained Hierarchy
[V] ospf:ExtP The OSPF external profile information.
 ├
[V] aaa:RbacAnnotation  RbacAnnotation is used for capturing rbac properties of any apic object Objects can append rbacannotations as Object->RbacAnnotation which is then checked for domain eligibility
 ├
[V] fault:Counts An immutable object that provides the number of critical, major, minor, and warning faults raised on its parent object and its subtree.
 ├
[V] fault:Delegate Exposes internal faults to the user. A fault delegate object can be defined on IFC (for example, for an endpoint group) and when the fault is raised (for example, under an endpoint policy on a switch), a fault delegate object is created on IFC under the specified object. A fault delegate object follows the lifecycle of the original fault instance object, being created, modified, or deleted based on the changes of the original fault.
 ├
[V] health:Inst A base class for a health score instance.(Switch only)
 ├
[V] tag:AInst The label instance, which is contained by the taggable object.
 
 ├
[V] fault:Delegate Exposes internal faults to the user. A fault delegate object can be defined on IFC (for example, for an endpoint group) and when the fault is raised (for example, under an endpoint policy on a switch), a fault delegate object is created on IFC under the specified object. A fault delegate object follows the lifecycle of the original fault instance object, being created, modified, or deleted based on the changes of the original fault.
 ├
[V] tag:Annotation 
 ├
[V] tag:Tag 


Inheritance
[V] naming:NamedObject An abstract base class for an object that contains a name.
 ├
[V] pol:Obj Represents a generic policy object.
 
 ├
[V] pol:Comp Represents a policy component. This object is part of the policy definition.
 
 
 ├
[V] fabric:ProtoComp A base class for protocol policies.
 
 
 
 ├
[V] fabric:L3ProtoComp A base class for layer 3 protocol policies.
 
 
 
 
 ├
[V] ospf:AExtP An abstraction of the OSPF external profile.
 
 
 
 
 
 ├
[V] ospf:ExtP The OSPF external profile information.


Events
                ospf:ExtP:creation__ospf_ExtP
ospf:ExtP:modification__ospf_ExtP
ospf:ExtP:deletion__ospf_ExtP


Faults
                


Fsms
                


Properties Summary
Defined in: ospf:ExtP
mo:Annotation
          string:Basic
annotation  (ospf:ExtP:annotation)
           NO COMMENTS
mo:ExtMngdByType
          scalar:Bitmask32
extMngdBy  (ospf:ExtP:extMngdBy)
           NO COMMENTS
reference:BinRef monPolDn  (ospf:ExtP:monPolDn)
           The monitoring policy attached to this observable object.
Defined in: ospf:AExtP
ospf:AreaCost
          scalar:Uint32
areaCost  (ospf:AExtP:areaCost)
          
ospf:AreaControl
          scalar:Bitmask8
areaCtrl  (ospf:AExtP:areaCtrl)
           The controls of redistribution and summary LSA generation into NSSA and Stub areas.
ospf:AreaId
          address:IPv4
areaId  (ospf:AExtP:areaId)
           The OSPF Area ID. An area is a logical collection of OSPF networks, routers, and links that have the same area identification. A router within an area must maintain a topological database for the area to which it belongs. The router doesn't have detailed information about network topology outside of its area, thereby reducing the size of its database. Areas limit the scope of route information distribution. It is not possible to do route update filtering within an area. The link-state database (LSDB) of routers within the same area must be synchronized and be exactly the same; however, route summarization and filtering is possible between different areas. The main benefit of creating areas is a reduction in the number of routes to propagate-by the filtering and the summarization of routes. Areas are identified by an area ID. Cisco IOS software supports area IDs expressed in IP address format or decimal format, for example, area 0.0.0.0 is equal to area 0.
ospf:AreaT
          scalar:Enum8
areaType  (ospf:AExtP:areaType)
           The area type.
ospf:MultipodInternal
          scalar:Bool
multipodInternal  (ospf:AExtP:multipodInternal)
           Start OSPF in WAN instance instead of default
naming:Name
          string:Basic
name  (ospf:AExtP:name)
           Overrides:pol:Obj:name | naming:NamedObject:name
           The user-configured OSPF Profile name.
Defined in: pol:Comp
naming:Descr
          string:Basic
descr  (pol:Comp:descr)
           Specifies the description of a policy component.
Defined in: naming:NamedObject
naming:NameAlias
          string:Basic
nameAlias  (naming:NamedObject:nameAlias)
           NO COMMENTS
Defined in: mo:Ownable
scalar:Uint16 uid  (mo:Ownable:uid)
           A unique identifier for this object.
Defined in: mo:Resolvable
mo:Owner
          scalar:Enum8
lcOwn  (mo:Resolvable:lcOwn)
           A value that indicates how this object was created. For internal use only.
Defined in: mo:TopProps
mo:ModificationChildAction
          scalar:Bitmask32
childAction  (mo:TopProps:childAction)
           Delete or ignore. For internal use only.
reference:BinRef dn  (mo:TopProps:dn)
           A tag or metadata is a non-hierarchical keyword or term assigned to the fabric module.
reference:BinRN rn  (mo:TopProps:rn)
           Identifies an object from its siblings within the context of its parent object. The distinguished name contains a sequence of relative names.
mo:ModificationStatus
          scalar:Bitmask32
status  (mo:TopProps:status)
           The upgrade status. This property is for internal use only.
Defined in: mo:Modifiable
mo:TStamp
          scalar:Date
modTs  (mo:Modifiable:modTs)
           The time when this object was last modified.
Properties Detail

annotation

Type: mo:Annotation
Primitive Type: string:Basic

Units: null
Encrypted: false
Access: admin
Category: TopLevelRegular
Property Validators:
    Range:  min: "0"  max: "128"
        Allowed Chars:
            Regex: [a-zA-Z0-9_.:-]+
    Comments:
NO COMMENTS



areaCost

Type: ospf:AreaCost
Primitive Type: scalar:Uint32

Units: null
Encrypted: false
Access: admin
Category: TopLevelRegular
Property Validators:
    Range:  min: (long)0l  max: (long)16777215l
    Comments:
Constants
defaultValue 1u --- NO COMMENTS





areaCtrl

Type: ospf:AreaControl
Primitive Type: scalar:Bitmask8

Units: null
Encrypted: false
Access: admin
Category: TopLevelRegular
Property Validators:
    Comments:
The controls of redistribution and summary LSA generation into NSSA and Stub areas.
Constants
unspecified 0 Unspecified Unspecified
summary 1 Originate summary LSA ABRs Originate summary LSAs into other areas. Typically it is off in stubby areas (stub/nssa area). This knob is isued to turn on generating summary lsas into stub/ nssa areas
redistribute 2 Send redistributed LSAs into NSSA area Redistribution enabled, used with nssa areas only. Send redistributed LSAs into nssa area
suppress-fa 4 Suppress forwarding address in translated LSA LSA translation policy, suppress forwarding address in type7-type5 translated LSAs
defaultValue (2|1) --- NO COMMENTS





areaId

Type: ospf:AreaId
Primitive Type: address:IPv4

Units: null
Encrypted: false
Access: admin
Category: TopLevelRegular
Property Validators:
    Range:  min: 0l  max: 4294967295l
    Comments:
The OSPF Area ID. An area is a logical collection of OSPF networks, routers, and links that have the same area identification. A router within an area must maintain a topological database for the area to which it belongs. The router doesn't have detailed information about network topology outside of its area, thereby reducing the size of its database. Areas limit the scope of route information distribution. It is not possible to do route update filtering within an area. The link-state database (LSDB) of routers within the same area must be synchronized and be exactly the same; however, route summarization and filtering is possible between different areas. The main benefit of creating areas is a reduction in the number of routes to propagate-by the filtering and the summarization of routes. Areas are identified by an area ID. Cisco IOS software supports area IDs expressed in IP address format or decimal format, for example, area 0.0.0.0 is equal to area 0.
Constants
backbone 0u Backbone area NO COMMENTS
defaultValue 1u --- NO COMMENTS





areaType

Type: ospf:AreaT
Primitive Type: scalar:Enum8

Units: null
Encrypted: false
Access: admin
Category: TopLevelRegular
Property Validators:
    Comments:
The area type.
Constants
regular 1 Regular area Regular area
stub 2 Stub area Stub area
nssa 3 NSSA area NSSA area
DEFAULT nssa(3) NSSA area NSSA area





childAction

Type: mo:ModificationChildAction
Primitive Type: scalar:Bitmask32

Units: null
Encrypted: false
Access: implicit
Category: TopLevelChildAction
    Comments:
Delete or ignore. For internal use only.
Constants
deleteAll 16384u deleteAll NO COMMENTS
ignore 4096u ignore NO COMMENTS
deleteNonPresent 8192u deleteNonPresent NO COMMENTS
DEFAULT 0 --- This type is used to





descr

Type: naming:Descr
Primitive Type: string:Basic

Like: naming:Described:descr
Units: null
Encrypted: false
Access: admin
Category: TopLevelRegular
Property Validators:
    Range:  min: "0"  max: "128"
        Allowed Chars:
            Regex: [a-zA-Z0-9\\!#$%()*,-./:;@ _{|}~?&+]+
    Comments:
Specifies the description of a policy component.



dn

Type: reference:BinRef

Units: null
Encrypted: false
Access: implicit
Category: TopLevelDn
    Comments:
A tag or metadata is a non-hierarchical keyword or term assigned to the fabric module.



extMngdBy

Type: mo:ExtMngdByType
Primitive Type: scalar:Bitmask32

Units: null
Encrypted: false
Access: implicit
Category: TopLevelRegular
    Comments:
NO COMMENTS
Constants
undefined 0u undefined NO COMMENTS
msc 1u msc NO COMMENTS
DEFAULT undefined(0u) undefined NO COMMENTS





lcOwn

Type: mo:Owner
Primitive Type: scalar:Enum8

Units: null
Encrypted: false
Access: implicit
Category: TopLevelRegular
    Comments:
A value that indicates how this object was created. For internal use only.
Constants
local 0 Local NO COMMENTS
policy 1 Policy NO COMMENTS
replica 2 Replica NO COMMENTS
resolveOnBehalf 3 ResolvedOnBehalf NO COMMENTS
implicit 4 Implicit NO COMMENTS
DEFAULT local(0) Local NO COMMENTS





modTs

Type: mo:TStamp
Primitive Type: scalar:Date

Units: null
Encrypted: false
Access: implicit
Category: TopLevelRegular
    Comments:
The time when this object was last modified.
Constants
never 0ull never NO COMMENTS
DEFAULT never(0ull) never NO COMMENTS





monPolDn

Type: reference:BinRef

Units: null
Encrypted: false
Access: implicit
Category: TopLevelRegular
    Comments:
The monitoring policy attached to this observable object.



multipodInternal

Type: ospf:MultipodInternal
Primitive Type: scalar:Bool

Units: null
Encrypted: false
Access: admin
Category: TopLevelRegular
Property Validators:
    Comments:
Start OSPF in WAN instance instead of default
Constants
no 0 Create Default OSPF instance NO COMMENTS
yes 1 Create Multipod Internal OSPF Instance NO COMMENTS
DEFAULT no(0) Create Default OSPF instance NO COMMENTS





name

Type: naming:Name
Primitive Type: string:Basic

Overrides:pol:Obj:name  |  naming:NamedObject:name
Units: null Encrypted: false Access: implicit Category: TopLevelRegular
    Comments:
The user-configured OSPF Profile name.
Constants
defaultValue "ospf" --- NO COMMENTS





nameAlias

Type: naming:NameAlias
Primitive Type: string:Basic

Units: null
Encrypted: false
Access: admin
Category: TopLevelRegular
Property Validators:
    Range:  min: "0"  max: "63"
        Allowed Chars:
            Regex: [a-zA-Z0-9_.-]+
    Comments:
NO COMMENTS



rn

Type: reference:BinRN

Units: null
Encrypted: false
Access: implicit
Category: TopLevelRn
    Comments:
Identifies an object from its siblings within the context of its parent object. The distinguished name contains a sequence of relative names.



status

Type: mo:ModificationStatus
Primitive Type: scalar:Bitmask32

Units: null
Encrypted: false
Access: implicit
Category: TopLevelStatus
    Comments:
The upgrade status. This property is for internal use only.
Constants
created 2u created In a setter method: specifies that an object should be created. An error is returned if the object already exists.
In the return value of a setter method: indicates that an object has been created.
modified 4u modified In a setter method: specifies that an object should be modified
In the return value of a setter method: indicates that an object has been modified.
deleted 8u deleted In a setter method: specifies that an object should be deleted.
In the return value of a setter method: indicates that an object has been deleted.
DEFAULT 0 --- This type controls the life cycle of objects passed in the XML API.

When used in a setter method (such as configConfMo), the ModificationStatus specifies whether an object should be created, modified, deleted or removed.
In the return value of a setter method, the ModificationStatus indicates the actual operation that was performed. For example, the ModificationStatus is set to "created" if the object was created. The ModificationStatus is not set if the object was neither created, modified, deleted or removed.

When invoking a setter method, the ModificationStatus is optional:
If a setter method such as configConfMo is invoked and the ModificationStatus is not set, the system automatically determines if the object should be created or modified.






uid

Type: scalar:Uint16

Units: null
Encrypted: false
Access: implicit
Category: TopLevelRegular
    Comments:
A unique identifier for this object.