Class ospfv3:Route (CONCRETE)

Class ID:5829
Class Label: Route
Encrypted: false - Exportable: false - Persistent: true - Configurable: false - Subject to Quota: Disabled - Abstraction Layer: Concrete Model
Write Access: [NON CONFIGURABLE]
Read Access: [access-protocol-l3, admin, fabric-protocol-l3, tenant-ext-protocol-l3, tenant-protocol-l3]
Creatable/Deletable: no (see Container Mos for details)
Semantic Scope: Fabric
Semantic Scope Evaluation Rule: Parent
Monitoring Policy Source: Parent
Monitoring Flags : [ IsObservable: false, HasStats: false, HasFaults: false, HasHealth: false, HasEventRules: false ]

The internal OSPF routes in the OSPF RIB (Routing Information Base).

Naming Rules
RN FORMAT: rt-{[pfx]}

    [1] PREFIX=rt- PROPERTY = pfx




DN FORMAT: 

[0] topology/pod-{id}/node-{id}/sys/ospfv3/inst-{name}/dom-{name}/area-{id}/db-{type}/rt-{[pfx]}

[1] sys/ospfv3/inst-{name}/dom-{name}/area-{id}/db-{type}/rt-{[pfx]}

[2] topology/pod-{id}/node-{id}/sys/ospfv3/inst-{name}/dom-{name}/if-{[id]}/db-{type}/rt-{[pfx]}

[3] sys/ospfv3/inst-{name}/dom-{name}/if-{[id]}/db-{type}/rt-{[pfx]}

[4] topology/pod-{id}/node-{id}/sys/ospfv3/inst-{name}/dom-{name}/db-{type}/rt-{[pfx]}

[5] sys/ospfv3/inst-{name}/dom-{name}/db-{type}/rt-{[pfx]}

                


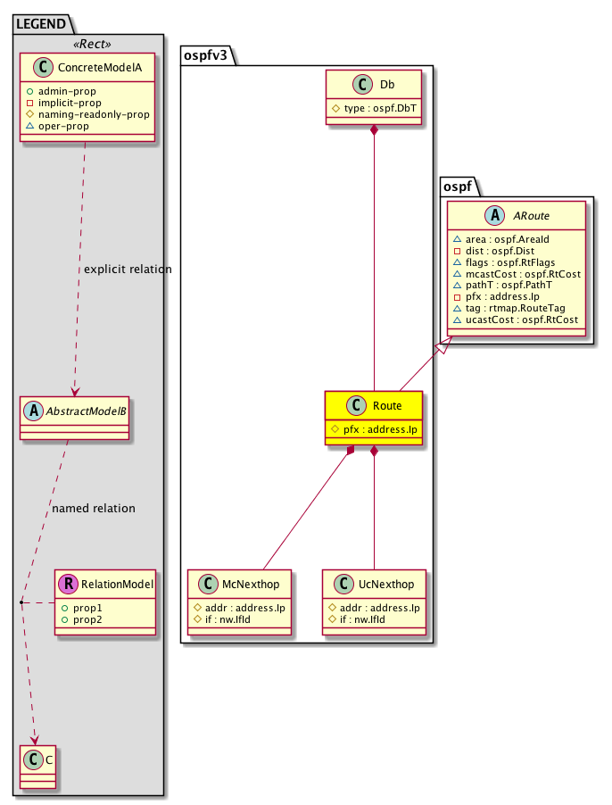
Diagram

Super Mo: ospf:ARoute,
Container Mos: ospfv3:Db (deletable:no),
Contained Mos: ospfv3:McNexthop, ospfv3:UcNexthop,


Containers Hierarchies
[V] top:Root  This class represents the root element in the object hierarchy. All managed objects in the system are descendants of the Root element.
 ├
[V] fabric:Topology The root for IFC topology.
 
 ├
[V] fabric:Pod A pod.
 
 
 ├
[V] fabric:Node The root node for the APIC.
 
 
 
 ├
[V] top:System The APIC uses a policy model to combine data into a health score. Health scores can be aggregated for a variety of areas such as for the infrastructure, applications, or services. The category health score is calculated using a Lp -Norm formula. The health score penalty equals 100 minus the health score. The health score penalty represents the overall health score penalties of a set of MOs that belong to a given category and are children or direc...
 
 
 
 
 ├
[V] ospfv3:Entity The OSPFV3 control plane entity information.
 
 
 
 
 
 ├
[V] ospfv3:Inst The per OSPF instance information.
 
 
 
 
 
 
 ├
[V] ospfv3:Dom The OSPF domain (VRF) information.
 
 
 
 
 
 
 
 ├
[V] ospfv3:Area The OSPF information that is operated at an interface level.
 
 
 
 
 
 
 
 
 ├
[V] ospfv3:Db The OSPF databases.
 
 
 
 
 
 
 
 
 
 ├
[V] ospfv3:Route The internal OSPF routes in the OSPF RIB (Routing Information Base).
[V] top:Root  This class represents the root element in the object hierarchy. All managed objects in the system are descendants of the Root element.
 ├
[V] top:System The APIC uses a policy model to combine data into a health score. Health scores can be aggregated for a variety of areas such as for the infrastructure, applications, or services. The category health score is calculated using a Lp -Norm formula. The health score penalty equals 100 minus the health score. The health score penalty represents the overall health score penalties of a set of MOs that belong to a given category and are children or direc...
 
 ├
[V] ospfv3:Entity The OSPFV3 control plane entity information.
 
 
 ├
[V] ospfv3:Inst The per OSPF instance information.
 
 
 
 ├
[V] ospfv3:Dom The OSPF domain (VRF) information.
 
 
 
 
 ├
[V] ospfv3:Area The OSPF information that is operated at an interface level.
 
 
 
 
 
 ├
[V] ospfv3:Db The OSPF databases.
 
 
 
 
 
 
 ├
[V] ospfv3:Route The internal OSPF routes in the OSPF RIB (Routing Information Base).
[V] top:Root  This class represents the root element in the object hierarchy. All managed objects in the system are descendants of the Root element.
 ├
[V] fabric:Topology The root for IFC topology.
 
 ├
[V] fabric:Pod A pod.
 
 
 ├
[V] fabric:Node The root node for the APIC.
 
 
 
 ├
[V] top:System The APIC uses a policy model to combine data into a health score. Health scores can be aggregated for a variety of areas such as for the infrastructure, applications, or services. The category health score is calculated using a Lp -Norm formula. The health score penalty equals 100 minus the health score. The health score penalty represents the overall health score penalties of a set of MOs that belong to a given category and are children or direc...
 
 
 
 
 ├
[V] ospfv3:Entity The OSPFV3 control plane entity information.
 
 
 
 
 
 ├
[V] ospfv3:Inst The per OSPF instance information.
 
 
 
 
 
 
 ├
[V] ospfv3:Dom The OSPF domain (VRF) information.
 
 
 
 
 
 
 
 ├
[V] ospfv3:If An OSPF interface.
 
 
 
 
 
 
 
 
 ├
[V] ospfv3:Db The OSPF databases.
 
 
 
 
 
 
 
 
 
 ├
[V] ospfv3:Route The internal OSPF routes in the OSPF RIB (Routing Information Base).
[V] top:Root  This class represents the root element in the object hierarchy. All managed objects in the system are descendants of the Root element.
 ├
[V] top:System The APIC uses a policy model to combine data into a health score. Health scores can be aggregated for a variety of areas such as for the infrastructure, applications, or services. The category health score is calculated using a Lp -Norm formula. The health score penalty equals 100 minus the health score. The health score penalty represents the overall health score penalties of a set of MOs that belong to a given category and are children or direc...
 
 ├
[V] ospfv3:Entity The OSPFV3 control plane entity information.
 
 
 ├
[V] ospfv3:Inst The per OSPF instance information.
 
 
 
 ├
[V] ospfv3:Dom The OSPF domain (VRF) information.
 
 
 
 
 ├
[V] ospfv3:If An OSPF interface.
 
 
 
 
 
 ├
[V] ospfv3:Db The OSPF databases.
 
 
 
 
 
 
 ├
[V] ospfv3:Route The internal OSPF routes in the OSPF RIB (Routing Information Base).
[V] top:Root  This class represents the root element in the object hierarchy. All managed objects in the system are descendants of the Root element.
 ├
[V] fabric:Topology The root for IFC topology.
 
 ├
[V] fabric:Pod A pod.
 
 
 ├
[V] fabric:Node The root node for the APIC.
 
 
 
 ├
[V] top:System The APIC uses a policy model to combine data into a health score. Health scores can be aggregated for a variety of areas such as for the infrastructure, applications, or services. The category health score is calculated using a Lp -Norm formula. The health score penalty equals 100 minus the health score. The health score penalty represents the overall health score penalties of a set of MOs that belong to a given category and are children or direc...
 
 
 
 
 ├
[V] ospfv3:Entity The OSPFV3 control plane entity information.
 
 
 
 
 
 ├
[V] ospfv3:Inst The per OSPF instance information.
 
 
 
 
 
 
 ├
[V] ospfv3:Dom The OSPF domain (VRF) information.
 
 
 
 
 
 
 
 ├
[V] ospfv3:Db The OSPF databases.
 
 
 
 
 
 
 
 
 ├
[V] ospfv3:Route The internal OSPF routes in the OSPF RIB (Routing Information Base).
[V] top:Root  This class represents the root element in the object hierarchy. All managed objects in the system are descendants of the Root element.
 ├
[V] top:System The APIC uses a policy model to combine data into a health score. Health scores can be aggregated for a variety of areas such as for the infrastructure, applications, or services. The category health score is calculated using a Lp -Norm formula. The health score penalty equals 100 minus the health score. The health score penalty represents the overall health score penalties of a set of MOs that belong to a given category and are children or direc...
 
 ├
[V] ospfv3:Entity The OSPFV3 control plane entity information.
 
 
 ├
[V] ospfv3:Inst The per OSPF instance information.
 
 
 
 ├
[V] ospfv3:Dom The OSPF domain (VRF) information.
 
 
 
 
 ├
[V] ospfv3:Db The OSPF databases.
 
 
 
 
 
 ├
[V] ospfv3:Route The internal OSPF routes in the OSPF RIB (Routing Information Base).


Contained Hierarchy
[V] ospfv3:Route The internal OSPF routes in the OSPF RIB (Routing Information Base).
 ├
[V] ospfv3:McNexthop The OSPF Multicast Nexthop information.
 ├
[V] ospfv3:UcNexthop The unicast nexthop information.


Inheritance
[V] nw:Item Ignore.
 ├
[V] nw:Conn A connection abstraction.
 
 ├
[V] nw:GEp A group endpoint abstraction.
 
 
 ├
[V] nw:DbRec An abstraction of a database record.
 
 
 
 ├
[V] l3:DbRec A database record abstraction.
 
 
 
 
 ├
[V] ospf:ADbRec An abstraction for an OSPF database record.
 
 
 
 
 
 ├
[V] ospf:ARoute An abstraction of the OSPF route information is used to establish OSPF sessions between peers.
 
 
 
 
 
 
 ├
[V] ospfv3:Route The internal OSPF routes in the OSPF RIB (Routing Information Base).


Events
                


Faults
                


Fsms
                


Properties Summary
Defined in: ospfv3:Route
address:Ip pfx  (ospfv3:Route:pfx)
           Overrides:ospf:ARoute:pfx
           The OSPF route prefix.
Defined in: ospf:ARoute
ospf:AreaId
          address:IPv4
area  (ospf:ARoute:area)
           The OSPF Area ID. An area is a logical collection of OSPF networks, routers, and links that have the same area identification. A router within an area must maintain a topological database for the area to which it belongs. The router doesn't have detailed information about network topology outside of its area, thereby reducing the size of its database. Areas limit the scope of route information distribution. It is not possible to do route update filtering within an area. The link-state database (LSDB) of routers within the same area must be synchronized and be exactly the same; however, route summarization and filtering is possible between different areas. The main benefit of creating areas is a reduction in the number of routes to propagate-by the filtering and the summarization of routes. Areas are identified by an area ID. Cisco IOS software supports area IDs expressed in IP address format or decimal format, for example, area 0.0.0.0 is equal to area 0.
ospf:Dist
          scalar:UByte
dist  (ospf:ARoute:dist)
           The preferred ISIS Domain level administrative distance.
ospf:RtFlags
          scalar:Bitmask16
flags  (ospf:ARoute:flags)
           The IP address flags.
ospf:RtCost
          scalar:Uint16
mcastCost  (ospf:ARoute:mcastCost)
           The multicast cost.
ospf:PathT
          scalar:Enum8
pathT  (ospf:ARoute:pathT)
           The type of path.
rtmap:RouteTag
          scalar:Uint32
tag  (ospf:ARoute:tag)
           The color of a policy label.
ospf:RtCost
          scalar:Uint16
ucastCost  (ospf:ARoute:ucastCost)
           The unicast route cost.
Defined in: nw:DbRec
naming:Name
          string:Basic
name  (nw:DbRec:name)
           Overrides:nw:Conn:name
           The name of the object.
Defined in: mo:TopProps
mo:ModificationChildAction
          scalar:Bitmask32
childAction  (mo:TopProps:childAction)
           Delete or ignore. For internal use only.
reference:BinRef dn  (mo:TopProps:dn)
           A tag or metadata is a non-hierarchical keyword or term assigned to the fabric module.
reference:BinRN rn  (mo:TopProps:rn)
           Identifies an object from its siblings within the context of its parent object. The distinguished name contains a sequence of relative names.
mo:ModificationStatus
          scalar:Bitmask32
status  (mo:TopProps:status)
           The upgrade status. This property is for internal use only.
Defined in: mo:Modifiable
mo:TStamp
          scalar:Date
modTs  (mo:Modifiable:modTs)
           The time when this object was last modified.
Properties Detail

area

Type: ospf:AreaId
Primitive Type: address:IPv4

Units: null
Encrypted: false
Access: oper
Category: TopLevelRegular
    Comments:
The OSPF Area ID. An area is a logical collection of OSPF networks, routers, and links that have the same area identification. A router within an area must maintain a topological database for the area to which it belongs. The router doesn't have detailed information about network topology outside of its area, thereby reducing the size of its database. Areas limit the scope of route information distribution. It is not possible to do route update filtering within an area. The link-state database (LSDB) of routers within the same area must be synchronized and be exactly the same; however, route summarization and filtering is possible between different areas. The main benefit of creating areas is a reduction in the number of routes to propagate-by the filtering and the summarization of routes. Areas are identified by an area ID. Cisco IOS software supports area IDs expressed in IP address format or decimal format, for example, area 0.0.0.0 is equal to area 0.
Constants
backbone 0u Backbone area NO COMMENTS
defaultValue 1u --- NO COMMENTS





childAction

Type: mo:ModificationChildAction
Primitive Type: scalar:Bitmask32

Units: null
Encrypted: false
Access: implicit
Category: TopLevelChildAction
    Comments:
Delete or ignore. For internal use only.
Constants
deleteAll 16384u deleteAll NO COMMENTS
ignore 4096u ignore NO COMMENTS
deleteNonPresent 8192u deleteNonPresent NO COMMENTS
DEFAULT 0 --- This type is used to





dist

Type: ospf:Dist
Primitive Type: scalar:UByte

Units: null
Encrypted: false
Access: implicit
Category: TopLevelRegular
    Comments:
The preferred ISIS Domain level administrative distance.
Constants
defaultValue 110 --- NO COMMENTS





dn

Type: reference:BinRef

Units: null
Encrypted: false
Access: implicit
Category: TopLevelDn
    Comments:
A tag or metadata is a non-hierarchical keyword or term assigned to the fabric module.



flags

Type: ospf:RtFlags
Primitive Type: scalar:Bitmask16

Units: null
Encrypted: false
Access: oper
Category: TopLevelRegular
    Comments:
The IP address flags.
Constants
unspecified 0 Unspecified Unspecified
v4 1 IPv4 route IPv4 route
v6 2 IPv6 route IPv6 route
direct 4 Direct route Direct route
in-rib 8 Route in RIB Route in RIB
dn 16 Route with DN bit set Indicates route is installed due to an LSA with DN bit set
DEFAULT unspecified(0) Unspecified Unspecified





mcastCost

Type: ospf:RtCost
Primitive Type: scalar:Uint16

Units: null
Encrypted: false
Access: oper
Category: TopLevelRegular
    Comments:
The multicast cost.
Constants
defaultValue 1 --- NO COMMENTS





modTs

Type: mo:TStamp
Primitive Type: scalar:Date

Units: null
Encrypted: false
Access: implicit
Category: TopLevelRegular
    Comments:
The time when this object was last modified.
Constants
never 0ull never NO COMMENTS
DEFAULT never(0ull) never NO COMMENTS





name

Type: naming:Name
Primitive Type: string:Basic

Overrides:nw:Conn:name
Units: null Encrypted: false Access: admin Category: TopLevelRegular
    Comments:
The name of the object.



pathT

Type: ospf:PathT
Primitive Type: scalar:Enum8

Units: null
Encrypted: false
Access: oper
Category: TopLevelRegular
    Comments:
The type of path.
Constants
intra 1 Intra Infra
discard-int 2 Discard internal Discard internal
inter 3 Inter Inter
discard-ext 4 Discard external Discard external
ext1 5 External1 External1
nssa1 6 NSSA1 NSSA1
ext2 7 External2 External2
nssa2 8 NSSA2 NSSA2
DEFAULT intra(1) Intra Infra





pfx

Type: address:Ip

Overrides:ospf:ARoute:pfx
Units: null Encrypted: false Naming Property -- [NAMING RULES] Access: naming Category: TopLevelRegular
    Comments:
The OSPF route prefix.



rn

Type: reference:BinRN

Units: null
Encrypted: false
Access: implicit
Category: TopLevelRn
    Comments:
Identifies an object from its siblings within the context of its parent object. The distinguished name contains a sequence of relative names.



status

Type: mo:ModificationStatus
Primitive Type: scalar:Bitmask32

Units: null
Encrypted: false
Access: implicit
Category: TopLevelStatus
    Comments:
The upgrade status. This property is for internal use only.
Constants
created 2u created In a setter method: specifies that an object should be created. An error is returned if the object already exists.
In the return value of a setter method: indicates that an object has been created.
modified 4u modified In a setter method: specifies that an object should be modified
In the return value of a setter method: indicates that an object has been modified.
deleted 8u deleted In a setter method: specifies that an object should be deleted.
In the return value of a setter method: indicates that an object has been deleted.
DEFAULT 0 --- This type controls the life cycle of objects passed in the XML API.

When used in a setter method (such as configConfMo), the ModificationStatus specifies whether an object should be created, modified, deleted or removed.
In the return value of a setter method, the ModificationStatus indicates the actual operation that was performed. For example, the ModificationStatus is set to "created" if the object was created. The ModificationStatus is not set if the object was neither created, modified, deleted or removed.

When invoking a setter method, the ModificationStatus is optional:
If a setter method such as configConfMo is invoked and the ModificationStatus is not set, the system automatically determines if the object should be created or modified.






tag

Type: rtmap:RouteTag
Primitive Type: scalar:Uint32

Units: null
Encrypted: false
Access: oper
Category: TopLevelRegular
    Comments:
The color of a policy label.



ucastCost

Type: ospf:RtCost
Primitive Type: scalar:Uint16

Units: null
Encrypted: false
Access: oper
Category: TopLevelRegular
    Comments:
The unicast route cost.
Constants
defaultValue 1 --- NO COMMENTS