Class pim:AdjEp (CONCRETE)

Class ID:8397
Class Label: Adjacency
Encrypted: false - Exportable: false - Persistent: true - Configurable: false - Subject to Quota: Disabled - Abstraction Layer: Concrete Model
Write Access: [NON CONFIGURABLE]
Read Access: [access-protocol-l3, admin, fabric-protocol-l3, tenant-ext-protocol-l3, tenant-protocol-l3]
Creatable/Deletable: no (see Container Mos for details)
Semantic Scope: Fabric
Semantic Scope Evaluation Rule: Parent
Monitoring Policy Source: Parent
Monitoring Flags : [ IsObservable: false, HasStats: false, HasFaults: false, HasHealth: false, HasEventRules: false ]

PIM neighbor information.

Naming Rules
RN FORMAT: adj-{[addr]}

    [1] PREFIX=adj- PROPERTY = addr




DN FORMAT: 

[0] topology/pod-{id}/node-{id}/sys/pim/inst/dom-{name}/if-{[id]}/adj-{[addr]}

[1] sys/pim/inst/dom-{name}/if-{[id]}/adj-{[addr]}

                


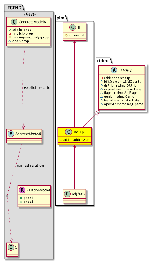
Diagram

Super Mo: rtdmc:AAdjEp,
Container Mos: pim:If (deletable:no),
Contained Mos: pim:AdjStats,


Containers Hierarchies
[V] top:Root  This class represents the root element in the object hierarchy. All managed objects in the system are descendants of the Root element.
 ├
[V] fabric:Topology The root for IFC topology.
 
 ├
[V] fabric:Pod A pod.
 
 
 ├
[V] fabric:Node The root node for the APIC.
 
 
 
 ├
[V] top:System The APIC uses a policy model to combine data into a health score. Health scores can be aggregated for a variety of areas such as for the infrastructure, applications, or services. The category health score is calculated using a Lp -Norm formula. The health score penalty equals 100 minus the health score. The health score penalty represents the overall health score penalties of a set of MOs that belong to a given category and are children or direc...
 
 
 
 
 ├
[V] pim:Entity PIM control plane entity information.
 
 
 
 
 
 ├
[V] pim:Inst PIM instance information.
 
 
 
 
 
 
 ├
[V] pim:Dom PIM domain (VRF) information.
 
 
 
 
 
 
 
 ├
[V] pim:If PIM interface information.
 
 
 
 
 
 
 
 
 ├
[V] pim:AdjEp PIM neighbor information.
[V] top:Root  This class represents the root element in the object hierarchy. All managed objects in the system are descendants of the Root element.
 ├
[V] top:System The APIC uses a policy model to combine data into a health score. Health scores can be aggregated for a variety of areas such as for the infrastructure, applications, or services. The category health score is calculated using a Lp -Norm formula. The health score penalty equals 100 minus the health score. The health score penalty represents the overall health score penalties of a set of MOs that belong to a given category and are children or direc...
 
 ├
[V] pim:Entity PIM control plane entity information.
 
 
 ├
[V] pim:Inst PIM instance information.
 
 
 
 ├
[V] pim:Dom PIM domain (VRF) information.
 
 
 
 
 ├
[V] pim:If PIM interface information.
 
 
 
 
 
 ├
[V] pim:AdjEp PIM neighbor information.


Contained Hierarchy
[V] pim:AdjEp PIM neighbor information.
 ├
[V] pim:AdjStats PIM neighbor related statistics.


Inheritance
[V] nw:Item Ignore.
 ├
[V] nw:Conn A connection abstraction.
 
 ├
[V] nw:Ep A static endpoint.
 
 
 ├
[V] nw:ConnEp A connection endpoint abstraction.
 
 
 
 ├
[V] nw:AdjEp The adjacency endpoint. This is the endpoint object that contains information regarding dynamically learned endpoints.
 
 
 
 
 ├
[V] nw:ProtAdjEp A protocol adjacency endpoint abstraction.
 
 
 
 
 
 ├
[V] l3:ProtAdjEp A layer 3 protocol adjacency abstraction.
 
 
 
 
 
 
 ├
[V] rtdmc:AAdjEp  This object holds rtdmc neighbor information
 
 
 
 
 
 
 
 ├
[V] pim:AdjEp PIM neighbor information.


Events
                


Faults
                


Fsms
                


Properties Summary
Defined in: pim:AdjEp
address:Ip addr  (pim:AdjEp:addr)
           Overrides:rtdmc:AAdjEp:addr
           PIM neighbor address.
Defined in: rtdmc:AAdjEp
rtdmc:BfdOperSt
          scalar:Enum8
bfdSt  (rtdmc:AAdjEp:bfdSt)
           BFD state
rtdmc:DRPrio
          scalar:Uint32
drPrio  (rtdmc:AAdjEp:drPrio)
           DR Priority
scalar:Date expiryTime  (rtdmc:AAdjEp:expiryTime)
           Time when neighbor entry is expiring
rtdmc:AdjFlags
          scalar:Bitmask16
flags  (rtdmc:AAdjEp:flags)
           Flags
rtdmc:GenId
          scalar:Uint32
genId  (rtdmc:AAdjEp:genId)
           Generation id
scalar:Date learnTime  (rtdmc:AAdjEp:learnTime)
           Time when neighbor was first learnt
rtdmc:AdjOperSt
          scalar:Enum8
operSt  (rtdmc:AAdjEp:operSt)
           Adjacency state
Defined in: nw:Ep
naming:Name
          string:Basic
name  (nw:Ep:name)
           Overrides:nw:Conn:name
           The name of the object.
Defined in: mo:TopProps
mo:ModificationChildAction
          scalar:Bitmask32
childAction  (mo:TopProps:childAction)
           Delete or ignore. For internal use only.
reference:BinRef dn  (mo:TopProps:dn)
           A tag or metadata is a non-hierarchical keyword or term assigned to the fabric module.
reference:BinRN rn  (mo:TopProps:rn)
           Identifies an object from its siblings within the context of its parent object. The distinguished name contains a sequence of relative names.
mo:ModificationStatus
          scalar:Bitmask32
status  (mo:TopProps:status)
           The upgrade status. This property is for internal use only.
Defined in: mo:Modifiable
mo:TStamp
          scalar:Date
modTs  (mo:Modifiable:modTs)
           The time when this object was last modified.
Properties Detail

addr

Type: address:Ip

Overrides:rtdmc:AAdjEp:addr
Units: null Encrypted: false Naming Property -- [NAMING RULES] Access: naming Category: TopLevelRegular
    Comments:
PIM neighbor address.



bfdSt

Type: rtdmc:BfdOperSt
Primitive Type: scalar:Enum8

Units: null
Encrypted: false
Access: oper
Category: TopLevelRegular
    Comments:
BFD state
Constants
down 0 Down The session is down
rem-pend 1 Remove Pending The session is pending removal
up 2 Up The session is up
n/a 3 N/A The session is not established
DEFAULT n/a(3) N/A The session is not established





childAction

Type: mo:ModificationChildAction
Primitive Type: scalar:Bitmask32

Units: null
Encrypted: false
Access: implicit
Category: TopLevelChildAction
    Comments:
Delete or ignore. For internal use only.
Constants
deleteAll 16384u deleteAll NO COMMENTS
ignore 4096u ignore NO COMMENTS
deleteNonPresent 8192u deleteNonPresent NO COMMENTS
DEFAULT 0 --- This type is used to





dn

Type: reference:BinRef

Units: null
Encrypted: false
Access: implicit
Category: TopLevelDn
    Comments:
A tag or metadata is a non-hierarchical keyword or term assigned to the fabric module.



drPrio

Type: rtdmc:DRPrio
Primitive Type: scalar:Uint32

Units: null
Encrypted: false
Access: oper
Category: TopLevelRegular
    Comments:
DR Priority
Constants
defaultValue 1u --- NO COMMENTS





expiryTime

Type: scalar:Date

Units: null
Encrypted: false
Access: oper
Category: TopLevelRegular
    Comments:
Time when neighbor entry is expiring



flags

Type: rtdmc:AdjFlags
Primitive Type: scalar:Bitmask16

Units: null
Encrypted: false
Access: oper
Category: TopLevelRegular
    Comments:
Flags
Constants
no-dr-prio 1 No DR Priority Neighbor did not advertise DR Priority
bidir-cap 2 Bidir Capable Neighbor is bidir capable
vpc-peer 4 VPC Peer Neighbor is VPC Peer
auth-pend 8 Authentication Pending Hello Authentication Pending
DEFAULT 0 --- Adjacency flags





genId

Type: rtdmc:GenId
Primitive Type: scalar:Uint32

Units: null
Encrypted: false
Access: oper
Category: TopLevelRegular
    Comments:
Generation id



learnTime

Type: scalar:Date

Units: null
Encrypted: false
Access: oper
Category: TopLevelRegular
    Comments:
Time when neighbor was first learnt



modTs

Type: mo:TStamp
Primitive Type: scalar:Date

Units: null
Encrypted: false
Access: implicit
Category: TopLevelRegular
    Comments:
The time when this object was last modified.
Constants
never 0ull never NO COMMENTS
DEFAULT never(0ull) never NO COMMENTS





name

Type: naming:Name
Primitive Type: string:Basic

Overrides:nw:Conn:name
Units: null Encrypted: false Access: admin Category: TopLevelRegular
    Comments:
The name of the object.



operSt

Type: rtdmc:AdjOperSt
Primitive Type: scalar:Enum8

Units: null
Encrypted: false
Access: oper
Category: TopLevelRegular
    Comments:
Adjacency state
Constants
up 0 Up Neighbor is up
inactive 1 Inactive Neighbor is deactivated
DEFAULT 0 --- Adjancency operational state





rn

Type: reference:BinRN

Units: null
Encrypted: false
Access: implicit
Category: TopLevelRn
    Comments:
Identifies an object from its siblings within the context of its parent object. The distinguished name contains a sequence of relative names.



status

Type: mo:ModificationStatus
Primitive Type: scalar:Bitmask32

Units: null
Encrypted: false
Access: implicit
Category: TopLevelStatus
    Comments:
The upgrade status. This property is for internal use only.
Constants
created 2u created In a setter method: specifies that an object should be created. An error is returned if the object already exists.
In the return value of a setter method: indicates that an object has been created.
modified 4u modified In a setter method: specifies that an object should be modified
In the return value of a setter method: indicates that an object has been modified.
deleted 8u deleted In a setter method: specifies that an object should be deleted.
In the return value of a setter method: indicates that an object has been deleted.
DEFAULT 0 --- This type controls the life cycle of objects passed in the XML API.

When used in a setter method (such as configConfMo), the ModificationStatus specifies whether an object should be created, modified, deleted or removed.
In the return value of a setter method, the ModificationStatus indicates the actual operation that was performed. For example, the ModificationStatus is set to "created" if the object was created. The ModificationStatus is not set if the object was neither created, modified, deleted or removed.

When invoking a setter method, the ModificationStatus is optional:
If a setter method such as configConfMo is invoked and the ModificationStatus is not set, the system automatically determines if the object should be created or modified.