Class rtctrl:AMatchRtType (ABSTRACT)

Class ID:589
Class Label: Abstraction Match Route Type Rule
Encrypted: false - Exportable: true - Persistent: true - Configurable: true - Subject to Quota: Disabled - Abstraction Layer: Concrete Model
Write Access: [admin, tenant-ext-connectivity-l3]
Read Access: [admin, tenant-ext-connectivity-l3]
Creatable/Deletable: derived (see Container Mos for details)
Semantic Scope: EPG
Semantic Scope Evaluation Rule: Subclasses
Monitoring Policy Source: Parent
Monitoring Flags : [ IsObservable: false, HasStats: false, HasFaults: false, HasHealth: false, HasEventRules: false ]

The abstraction of a match rule based on the route type.

Naming Rules


DN FORMAT: 

                


Diagram

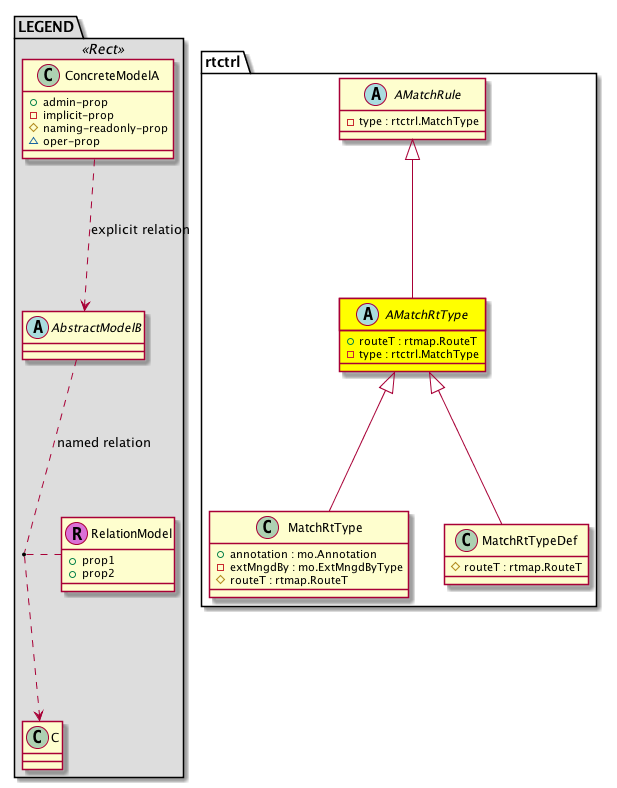
Super Mo: rtctrl:AMatchRule,
Sub Mos: rtctrl:MatchRtType, rtctrl:MatchRtTypeDef,


Inheritance
[V] naming:NamedObject An abstract base class for an object that contains a name.
 ├
[V] pol:Obj Represents a generic policy object.
 
 ├
[V] pol:Comp Represents a policy component. This object is part of the policy definition.
 
 
 ├
[V] fabric:ProtoComp A base class for protocol policies.
 
 
 
 ├
[V] fabric:L3ProtoComp A base class for layer 3 protocol policies.
 
 
 
 
 ├
[V] rtctrl:AMatchRule The abstraction for all match rules.
 
 
 
 
 
 ├
[V] rtctrl:AMatchRtType The abstraction of a match rule based on the route type.
 
 
 
 
 
 
 ├
[V] rtctrl:MatchRtType The match rule based on a route type.
 
 
 
 
 
 
 ├
[V] rtctrl:MatchRtTypeDef The match route type definition.


Events
                


Faults
                


Fsms
                


Properties Summary
Defined in: rtctrl:AMatchRtType
rtmap:RouteT
          scalar:Enum8
routeT  (rtctrl:AMatchRtType:routeT)
           Route Type
rtctrl:MatchType
          scalar:Enum8
type  (rtctrl:AMatchRtType:type)
           Overrides:rtctrl:AMatchRule:type
           null
Defined in: pol:Comp
naming:Descr
          string:Basic
descr  (pol:Comp:descr)
           Specifies the description of a policy component.
Defined in: pol:Obj
naming:Name
          string:Basic
name  (pol:Obj:name)
           Overrides:naming:NamedObject:name
           null
Defined in: naming:NamedObject
naming:NameAlias
          string:Basic
nameAlias  (naming:NamedObject:nameAlias)
           NO COMMENTS
Defined in: mo:TopProps
mo:ModificationChildAction
          scalar:Bitmask32
childAction  (mo:TopProps:childAction)
           Delete or ignore. For internal use only.
reference:BinRef dn  (mo:TopProps:dn)
           A tag or metadata is a non-hierarchical keyword or term assigned to the fabric module.
reference:BinRN rn  (mo:TopProps:rn)
           Identifies an object from its siblings within the context of its parent object. The distinguished name contains a sequence of relative names.
mo:ModificationStatus
          scalar:Bitmask32
status  (mo:TopProps:status)
           The upgrade status. This property is for internal use only.
Properties Detail

childAction

Type: mo:ModificationChildAction
Primitive Type: scalar:Bitmask32

Units: null
Encrypted: false
Access: implicit
Category: TopLevelChildAction
    Comments:
Delete or ignore. For internal use only.
Constants
deleteAll 16384u deleteAll NO COMMENTS
ignore 4096u ignore NO COMMENTS
deleteNonPresent 8192u deleteNonPresent NO COMMENTS
DEFAULT 0 --- This type is used to





descr

Type: naming:Descr
Primitive Type: string:Basic

Like: naming:Described:descr
Units: null
Encrypted: false
Access: admin
Category: TopLevelRegular
Property Validators:
    Range:  min: "0"  max: "128"
        Allowed Chars:
            Regex: [a-zA-Z0-9\\!#$%()*,-./:;@ _{|}~?&+]+
    Comments:
Specifies the description of a policy component.



dn

Type: reference:BinRef

Units: null
Encrypted: false
Access: implicit
Category: TopLevelDn
    Comments:
A tag or metadata is a non-hierarchical keyword or term assigned to the fabric module.



name

Type: naming:Name
Primitive Type: string:Basic

Overrides:naming:NamedObject:name
Units: null Encrypted: false Access: admin Category: TopLevelRegular Property Validators: Range: min: "0" max: "64" Allowed Chars: Regex: [a-zA-Z0-9_.:-]+
    Comments:
null



nameAlias

Type: naming:NameAlias
Primitive Type: string:Basic

Units: null
Encrypted: false
Access: admin
Category: TopLevelRegular
Property Validators:
    Range:  min: "0"  max: "63"
        Allowed Chars:
            Regex: [a-zA-Z0-9_.-]+
    Comments:
NO COMMENTS



rn

Type: reference:BinRN

Units: null
Encrypted: false
Access: implicit
Category: TopLevelRn
    Comments:
Identifies an object from its siblings within the context of its parent object. The distinguished name contains a sequence of relative names.



routeT

Type: rtmap:RouteT
Primitive Type: scalar:Enum8

Like: rtmap:MatchRtType:routeT
Units: null
Encrypted: false
Access: admin
Category: TopLevelRegular
Property Validators:
    Comments:
Route Type
Constants
external 1 External External (BGP external, OSPF external type 1/2)
internal 2 Internal Internal
ospf-inter-area 3 OSPF inter area OSPF inter area
ospf-intra-area 4 OSPF intra area OSPF intra area
isis-l1 5 ISIS level 1 ISIS level 1
isis-l2 6 ISIS level 2 ISIS level 2
local 7 Local Local
ospf-nssa-external 8 OSPF nssa external OSPF NSSA external
ospf-type1 9 OSPF type1 external OSPF type1 external
ospf-type2 10 OSPF type2 external OSPF type2 external
static 11 Static Static
direct 12 Direct Direct
evpn-type-all 13 All EVPN Routes All EVPN route types
evpn-type-1 14 Type-1 EVPN Routes EVPN Type-1
evpn-type-2-all 15 All Type-2 EVPN Routes All EVPN Type-2
evpn-type-2-mac 16 Type-2 mac EVPN Routes EVPN Type-2 mac only
evpn-type-2-mac-ip 17 Type-2 mac-ip EVPN Routes EVPN Type-2 mac-ip
evpn-type-3 18 Type-3 EVPN Routes EVPN Type-3
evpn-type-4 19 Type-4 EVPN Routes EVPN Type-4
evpn-type-5 20 Type-5 EVPN Routes EVPN Type-5
evpn-type-6 21 Type-6 EVPN Routes EVPN Type-6
DEFAULT external(1) External External (BGP external, OSPF external type 1/2)





status

Type: mo:ModificationStatus
Primitive Type: scalar:Bitmask32

Units: null
Encrypted: false
Access: implicit
Category: TopLevelStatus
    Comments:
The upgrade status. This property is for internal use only.
Constants
created 2u created In a setter method: specifies that an object should be created. An error is returned if the object already exists.
In the return value of a setter method: indicates that an object has been created.
modified 4u modified In a setter method: specifies that an object should be modified
In the return value of a setter method: indicates that an object has been modified.
deleted 8u deleted In a setter method: specifies that an object should be deleted.
In the return value of a setter method: indicates that an object has been deleted.
DEFAULT 0 --- This type controls the life cycle of objects passed in the XML API.

When used in a setter method (such as configConfMo), the ModificationStatus specifies whether an object should be created, modified, deleted or removed.
In the return value of a setter method, the ModificationStatus indicates the actual operation that was performed. For example, the ModificationStatus is set to "created" if the object was created. The ModificationStatus is not set if the object was neither created, modified, deleted or removed.

When invoking a setter method, the ModificationStatus is optional:
If a setter method such as configConfMo is invoked and the ModificationStatus is not set, the system automatically determines if the object should be created or modified.






type

Type: rtctrl:MatchType
Primitive Type: scalar:Enum8

Overrides:rtctrl:AMatchRule:type
Units: null Encrypted: false Access: implicit Category: TopLevelRegular
    Comments:
null
Constants
community 1 Community Community
rt-dst 2 Route Destination Route destinations
rt-nh 3 Route Nexthop Route next hop
rt-src 4 Route Source Route source
rt-type 5 Route Type Route type
rt-tag 6 Route Tag Route tag
rt-static 7 Static Route Static Route
community-regex 8 Community Regex Community
ip-multicast 9 IP Multicast Multicast IP
DEFAULT rt-type(5) Route Type Route type