Class rtctrl:MatchRtType (CONCRETE)

Class ID:590
Class Label: Match Route Type Rule
Encrypted: false - Exportable: true - Persistent: true - Configurable: true - Subject to Quota: Disabled - Abstraction Layer: Concrete Model
Write Access: [admin, tenant-ext-connectivity-l3]
Read Access: [admin, tenant-ext-connectivity-l3]
Creatable/Deletable: derived (see Container Mos for details)
Semantic Scope: None
Semantic Scope Evaluation Rule: Parent
Monitoring Policy Source: Parent
Monitoring Flags : [ IsObservable: false, HasStats: false, HasFaults: false, HasHealth: false, HasEventRules: false ]

The match rule based on a route type.

Naming Rules
RN FORMAT: type-{routeT}

    [1] PREFIX=type- PROPERTY = routeT




DN FORMAT: 

                


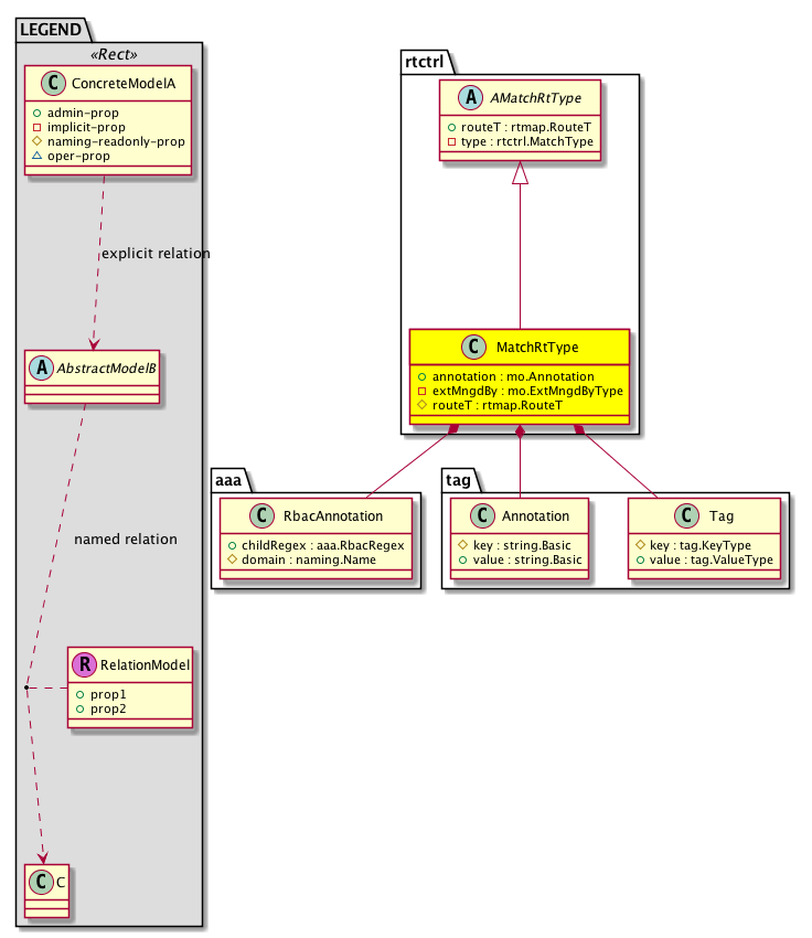
Diagram

Super Mo: rtctrl:AMatchRtType,
Contained Mos: aaa:RbacAnnotation, tag:Annotation, tag:Tag,


Containers Hierarchies


Contained Hierarchy
[V] rtctrl:MatchRtType The match rule based on a route type.
 ├
[V] aaa:RbacAnnotation  RbacAnnotation is used for capturing rbac properties of any apic object Objects can append rbacannotations as Object->RbacAnnotation which is then checked for domain eligibility
 ├
[V] fault:Delegate Exposes internal faults to the user. A fault delegate object can be defined on IFC (for example, for an endpoint group) and when the fault is raised (for example, under an endpoint policy on a switch), a fault delegate object is created on IFC under the specified object. A fault delegate object follows the lifecycle of the original fault instance object, being created, modified, or deleted based on the changes of the original fault.
 ├
[V] tag:Annotation 
 ├
[V] tag:Tag 


Inheritance
[V] naming:NamedObject An abstract base class for an object that contains a name.
 ├
[V] pol:Obj Represents a generic policy object.
 
 ├
[V] pol:Comp Represents a policy component. This object is part of the policy definition.
 
 
 ├
[V] fabric:ProtoComp A base class for protocol policies.
 
 
 
 ├
[V] fabric:L3ProtoComp A base class for layer 3 protocol policies.
 
 
 
 
 ├
[V] rtctrl:AMatchRule The abstraction for all match rules.
 
 
 
 
 
 ├
[V] rtctrl:AMatchRtType The abstraction of a match rule based on the route type.
 
 
 
 
 
 
 ├
[V] rtctrl:MatchRtType The match rule based on a route type.


Events
                rtctrl:MatchRtType:creation__rtctrl_MatchRtType
rtctrl:MatchRtType:modification__rtctrl_MatchRtType
rtctrl:MatchRtType:deletion__rtctrl_MatchRtType


Faults
                


Fsms
                


Properties Summary
Defined in: rtctrl:MatchRtType
mo:Annotation
          string:Basic
annotation  (rtctrl:MatchRtType:annotation)
           NO COMMENTS
mo:ExtMngdByType
          scalar:Bitmask32
extMngdBy  (rtctrl:MatchRtType:extMngdBy)
           NO COMMENTS
rtmap:RouteT
          scalar:Enum8
routeT  (rtctrl:MatchRtType:routeT)
           Overrides:rtctrl:AMatchRtType:routeT
           null
Defined in: rtctrl:AMatchRtType
rtctrl:MatchType
          scalar:Enum8
type  (rtctrl:AMatchRtType:type)
           Overrides:rtctrl:AMatchRule:type
           null
Defined in: pol:Comp
naming:Descr
          string:Basic
descr  (pol:Comp:descr)
           Specifies the description of a policy component.
Defined in: pol:Obj
naming:Name
          string:Basic
name  (pol:Obj:name)
           Overrides:naming:NamedObject:name
           null
Defined in: naming:NamedObject
naming:NameAlias
          string:Basic
nameAlias  (naming:NamedObject:nameAlias)
           NO COMMENTS
Defined in: mo:Ownable
scalar:Uint16 uid  (mo:Ownable:uid)
           A unique identifier for this object.
Defined in: mo:Resolvable
mo:Owner
          scalar:Enum8
lcOwn  (mo:Resolvable:lcOwn)
           A value that indicates how this object was created. For internal use only.
Defined in: mo:TopProps
mo:ModificationChildAction
          scalar:Bitmask32
childAction  (mo:TopProps:childAction)
           Delete or ignore. For internal use only.
reference:BinRef dn  (mo:TopProps:dn)
           A tag or metadata is a non-hierarchical keyword or term assigned to the fabric module.
reference:BinRN rn  (mo:TopProps:rn)
           Identifies an object from its siblings within the context of its parent object. The distinguished name contains a sequence of relative names.
mo:ModificationStatus
          scalar:Bitmask32
status  (mo:TopProps:status)
           The upgrade status. This property is for internal use only.
Defined in: mo:Modifiable
mo:TStamp
          scalar:Date
modTs  (mo:Modifiable:modTs)
           The time when this object was last modified.
Properties Detail

annotation

Type: mo:Annotation
Primitive Type: string:Basic

Units: null
Encrypted: false
Access: admin
Category: TopLevelRegular
Property Validators:
    Range:  min: "0"  max: "128"
        Allowed Chars:
            Regex: [a-zA-Z0-9_.:-]+
    Comments:
NO COMMENTS



childAction

Type: mo:ModificationChildAction
Primitive Type: scalar:Bitmask32

Units: null
Encrypted: false
Access: implicit
Category: TopLevelChildAction
    Comments:
Delete or ignore. For internal use only.
Constants
deleteAll 16384u deleteAll NO COMMENTS
ignore 4096u ignore NO COMMENTS
deleteNonPresent 8192u deleteNonPresent NO COMMENTS
DEFAULT 0 --- This type is used to





descr

Type: naming:Descr
Primitive Type: string:Basic

Like: naming:Described:descr
Units: null
Encrypted: false
Access: admin
Category: TopLevelRegular
Property Validators:
    Range:  min: "0"  max: "128"
        Allowed Chars:
            Regex: [a-zA-Z0-9\\!#$%()*,-./:;@ _{|}~?&+]+
    Comments:
Specifies the description of a policy component.



dn

Type: reference:BinRef

Units: null
Encrypted: false
Access: implicit
Category: TopLevelDn
    Comments:
A tag or metadata is a non-hierarchical keyword or term assigned to the fabric module.



extMngdBy

Type: mo:ExtMngdByType
Primitive Type: scalar:Bitmask32

Units: null
Encrypted: false
Access: implicit
Category: TopLevelRegular
    Comments:
NO COMMENTS
Constants
undefined 0u undefined NO COMMENTS
msc 1u msc NO COMMENTS
DEFAULT undefined(0u) undefined NO COMMENTS





lcOwn

Type: mo:Owner
Primitive Type: scalar:Enum8

Units: null
Encrypted: false
Access: implicit
Category: TopLevelRegular
    Comments:
A value that indicates how this object was created. For internal use only.
Constants
local 0 Local NO COMMENTS
policy 1 Policy NO COMMENTS
replica 2 Replica NO COMMENTS
resolveOnBehalf 3 ResolvedOnBehalf NO COMMENTS
implicit 4 Implicit NO COMMENTS
DEFAULT local(0) Local NO COMMENTS





modTs

Type: mo:TStamp
Primitive Type: scalar:Date

Units: null
Encrypted: false
Access: implicit
Category: TopLevelRegular
    Comments:
The time when this object was last modified.
Constants
never 0ull never NO COMMENTS
DEFAULT never(0ull) never NO COMMENTS





name

Type: naming:Name
Primitive Type: string:Basic

Overrides:naming:NamedObject:name
Units: null Encrypted: false Access: admin Category: TopLevelRegular Property Validators: Range: min: "0" max: "64" Allowed Chars: Regex: [a-zA-Z0-9_.:-]+
    Comments:
null



nameAlias

Type: naming:NameAlias
Primitive Type: string:Basic

Units: null
Encrypted: false
Access: admin
Category: TopLevelRegular
Property Validators:
    Range:  min: "0"  max: "63"
        Allowed Chars:
            Regex: [a-zA-Z0-9_.-]+
    Comments:
NO COMMENTS



rn

Type: reference:BinRN

Units: null
Encrypted: false
Access: implicit
Category: TopLevelRn
    Comments:
Identifies an object from its siblings within the context of its parent object. The distinguished name contains a sequence of relative names.



routeT

Type: rtmap:RouteT
Primitive Type: scalar:Enum8

Overrides:rtctrl:AMatchRtType:routeT
Units: null Encrypted: false Naming Property -- [NAMING RULES] Access: naming Category: TopLevelRegular Property Validators:
    Comments:
null
Constants
external 1 External External (BGP external, OSPF external type 1/2)
internal 2 Internal Internal
ospf-inter-area 3 OSPF inter area OSPF inter area
ospf-intra-area 4 OSPF intra area OSPF intra area
isis-l1 5 ISIS level 1 ISIS level 1
isis-l2 6 ISIS level 2 ISIS level 2
local 7 Local Local
ospf-nssa-external 8 OSPF nssa external OSPF NSSA external
ospf-type1 9 OSPF type1 external OSPF type1 external
ospf-type2 10 OSPF type2 external OSPF type2 external
static 11 Static Static
direct 12 Direct Direct
evpn-type-all 13 All EVPN Routes All EVPN route types
evpn-type-1 14 Type-1 EVPN Routes EVPN Type-1
evpn-type-2-all 15 All Type-2 EVPN Routes All EVPN Type-2
evpn-type-2-mac 16 Type-2 mac EVPN Routes EVPN Type-2 mac only
evpn-type-2-mac-ip 17 Type-2 mac-ip EVPN Routes EVPN Type-2 mac-ip
evpn-type-3 18 Type-3 EVPN Routes EVPN Type-3
evpn-type-4 19 Type-4 EVPN Routes EVPN Type-4
evpn-type-5 20 Type-5 EVPN Routes EVPN Type-5
evpn-type-6 21 Type-6 EVPN Routes EVPN Type-6
DEFAULT external(1) External External (BGP external, OSPF external type 1/2)





status

Type: mo:ModificationStatus
Primitive Type: scalar:Bitmask32

Units: null
Encrypted: false
Access: implicit
Category: TopLevelStatus
    Comments:
The upgrade status. This property is for internal use only.
Constants
created 2u created In a setter method: specifies that an object should be created. An error is returned if the object already exists.
In the return value of a setter method: indicates that an object has been created.
modified 4u modified In a setter method: specifies that an object should be modified
In the return value of a setter method: indicates that an object has been modified.
deleted 8u deleted In a setter method: specifies that an object should be deleted.
In the return value of a setter method: indicates that an object has been deleted.
DEFAULT 0 --- This type controls the life cycle of objects passed in the XML API.

When used in a setter method (such as configConfMo), the ModificationStatus specifies whether an object should be created, modified, deleted or removed.
In the return value of a setter method, the ModificationStatus indicates the actual operation that was performed. For example, the ModificationStatus is set to "created" if the object was created. The ModificationStatus is not set if the object was neither created, modified, deleted or removed.

When invoking a setter method, the ModificationStatus is optional:
If a setter method such as configConfMo is invoked and the ModificationStatus is not set, the system automatically determines if the object should be created or modified.






type

Type: rtctrl:MatchType
Primitive Type: scalar:Enum8

Overrides:rtctrl:AMatchRule:type
Units: null Encrypted: false Access: implicit Category: TopLevelRegular
    Comments:
null
Constants
community 1 Community Community
rt-dst 2 Route Destination Route destinations
rt-nh 3 Route Nexthop Route next hop
rt-src 4 Route Source Route source
rt-type 5 Route Type Route type
rt-tag 6 Route Tag Route tag
rt-static 7 Static Route Static Route
community-regex 8 Community Regex Community
ip-multicast 9 IP Multicast Multicast IP
DEFAULT rt-type(5) Route Type Route type





uid

Type: scalar:Uint16

Units: null
Encrypted: false
Access: implicit
Category: TopLevelRegular
    Comments:
A unique identifier for this object.